Intel471-Logo-white.png

Black Hat USA 2020 Cyber Puzzle Solutions

Aug 12, 2020

During Black Hat USA 2020 we here at Cyborg Security released into the ether of the internet a cyber security hacking puzzle, similar to a CTF challenge. We had a couple hundred participants and those that completed various stages of the puzzle won prizes! We gave away 100 Cyborg Security stickers, 10 Cyborg Security t-shirts, and 1 lucky grand winner won an Apple iPad with a Cyborg Security engraving. Thank you very much for all of those who participated in our first hacking puzzle. The solutions to all stages of the puzzle are detailed below. We look forward to doing similar events in the future.β€‹β€‹β€‹β€‹β€Œο»Ώβ€ο»Ώβ€‹β€β€‹β€β€Œβ€ο»Ώο»Ώβ€Œο»Ώβ€‹β€β€Œβ€β€β€Œβ€Œβ€β€Œο»Ώβ€Œβ€β€β€Œβ€Œβ€ο»Ώβ€β€‹β€β€‹β€β€‹ο»Ώβ€β€β€‹β€β€‹β€β€Œο»Ώβ€‹ο»Ώβ€Œβ€β€‹β€Œβ€Œβ€ο»Ώβ€β€Œβ€β€β€Œβ€Œο»Ώβ€Œβ€‹β€Œο»Ώβ€β€Œβ€‹β€ο»Ώβ€β€Œβ€β€β€Œβ€Œβ€ο»Ώο»Ώβ€‹β€β€‹β€β€‹β€ο»Ώβ€‹β€‹β€β€‹β€β€Œβ€β€β€‹β€Œο»Ώβ€‹β€β€Œβ€β€Œβ€Œβ€Œβ€β€Œβ€β€‹β€β€‹β€β€‹ο»Ώβ€β€β€‹β€β€‹β€β€Œβ€β€β€‹β€Œο»Ώβ€Œβ€‹β€Œο»Ώβ€Œβ€‹β€Œο»Ώβ€‹β€‹β€Œο»Ώβ€‹ο»Ώβ€‹ο»Ώβ€β€β€‹β€ο»Ώο»Ώβ€‹β€ο»Ώο»Ώβ€Œβ€β€β€Œβ€Œβ€ο»Ώβ€β€Œο»Ώβ€Œβ€‹β€Œβ€β€Œβ€Œβ€Œβ€ο»Ώβ€‹β€‹ο»Ώβ€Œβ€‹β€‹ο»Ώβ€Œο»Ώβ€‹ο»Ώβ€‹β€Œβ€‹β€ο»Ώβ€β€Œο»Ώβ€‹ο»Ώβ€Œβ€β€‹β€Œβ€Œβ€ο»Ώβ€β€Œβ€β€β€Œβ€Œο»Ώβ€Œβ€‹β€Œο»Ώβ€β€Œβ€‹β€ο»Ώβ€β€Œο»Ώβ€‹ο»Ώβ€Œο»Ώβ€Œβ€‹β€Œο»Ώβ€Œβ€Œβ€Œβ€β€Œβ€‹β€Œβ€β€β€Œβ€Œβ€ο»Ώο»Ώβ€‹β€ο»Ώο»Ώβ€Œβ€β€β€Œβ€Œβ€ο»Ώβ€β€Œο»Ώβ€Œβ€‹β€Œβ€β€Œβ€Œβ€Œβ€ο»Ώβ€β€Œο»Ώβ€Œβ€‹β€‹β€ο»Ώο»Ώβ€Œβ€β€Œβ€Œβ€Œβ€β€Œβ€‹β€Œβ€β€β€Œβ€Œο»Ώβ€Œβ€‹β€‹β€ο»Ώο»Ώβ€Œβ€ο»Ώβ€Œβ€Œβ€ο»Ώο»Ώβ€Œβ€β€Œβ€‹β€Œβ€β€Œβ€Œβ€‹ο»Ώο»Ώβ€Œβ€Œο»Ώβ€‹β€‹β€Œο»Ώβ€‹β€β€Œβ€β€Œβ€Œβ€Œο»Ώβ€‹ο»Ώβ€Œβ€β€Œβ€Œβ€Œβ€ο»Ώβ€β€Œο»Ώβ€Œβ€‹β€Œβ€β€‹β€Œβ€Œο»Ώβ€Œβ€‹β€Œβ€β€β€Œβ€Œβ€ο»Ώο»Ώβ€Œβ€ο»Ώβ€β€‹ο»Ώβ€ο»Ώβ€Œβ€β€β€Œβ€Œβ€β€Œβ€‹β€‹ο»Ώο»Ώβ€Œβ€Œβ€β€Œο»Ώβ€Œο»Ώβ€‹β€‹β€Œβ€β€ο»Ώβ€Œβ€Œβ€Œβ€β€Œβ€β€‹β€Œβ€Œο»Ώβ€Œβ€‹β€Œο»Ώβ€Œβ€Œβ€Œβ€β€Œβ€β€‹ο»Ώβ€Œβ€β€Œβ€Œβ€Œβ€Œβ€Œβ€ο»Ώβ€Œβ€Œβ€Œβ€‹β€Œβ€Œο»Ώβ€Œβ€β€Œο»Ώβ€Œβ€Œβ€Œβ€‹ο»Ώο»Ώβ€Œβ€ο»Ώβ€‹β€Œβ€β€Œβ€β€Œο»Ώβ€β€β€‹ο»Ώβ€Œβ€‹β€Œβ€ο»Ώβ€β€Œβ€‹β€Œο»Ώβ€Œβ€‹ο»Ώο»Ώβ€‹ο»Ώβ€ο»Ώβ€Œο»Ώβ€Œβ€‹β€Œο»Ώβ€β€Œβ€Œο»Ώβ€‹β€‹β€Œβ€β€Œβ€Œβ€‹ο»Ώο»Ώβ€Œβ€Œβ€β€‹β€β€Œβ€ο»Ώβ€‹β€Œβ€ο»Ώο»Ώβ€Œβ€β€Œο»Ώβ€‹ο»Ώβ€ο»Ώβ€Œο»Ώβ€‹β€‹β€Œβ€β€‹β€Œβ€Œο»Ώβ€Œβ€‹β€Œβ€β€β€‹β€‹ο»Ώο»Ώβ€Œβ€Œο»Ώβ€‹β€‹β€Œβ€β€‹β€Œβ€Œβ€β€Œο»Ώβ€Œβ€β€Œβ€Œβ€Œβ€‹β€‹β€β€Œο»Ώβ€Œβ€Œβ€Œβ€β€β€Œβ€Œβ€ο»Ώβ€‹β€Œβ€β€Œβ€‹β€Œβ€β€Œβ€Œβ€Œο»Ώβ€‹β€β€‹β€β€Œβ€Œβ€‹ο»Ώβ€Œβ€Œβ€Œβ€‹β€‹β€β€Œβ€Œο»Ώο»Ώβ€Œβ€β€ο»Ώβ€Œβ€β€Œβ€Œβ€Œο»Ώβ€β€Œβ€‹β€β€Œβ€Œβ€‹ο»Ώβ€‹ο»Ώβ€Œβ€‹β€Œβ€‹β€‹β€β€Œβ€Œβ€‹ο»Ώβ€‹ο»Ώβ€Œβ€‹β€Œβ€‹β€‹β€β€Œβ€Œβ€‹ο»Ώβ€‹β€β€‹ο»Ώβ€‹β€β€Œβ€‹β€β€β€‹ο»Ώβ€‹β€‹β€‹ο»Ώβ€Œο»Ώβ€Œο»Ώβ€β€β€‹β€ο»Ώβ€Œβ€Œβ€β€β€Œβ€Œβ€Œβ€‹β€β€Œβ€β€‹β€β€Œβ€ο»Ώβ€Œβ€Œβ€β€β€Œβ€Œβ€Œβ€‹β€‹β€Œβ€Œβ€Œβ€‹β€‹β€β€Œβ€Œβ€‹ο»Ώβ€‹β€β€‹ο»Ώβ€‹β€β€‹β€β€Œβ€Œβ€‹ο»Ώβ€Œβ€Œβ€Œβ€‹β€Œβ€‹β€‹β€ο»Ώβ€β€Œο»Ώβ€‹β€β€Œβ€β€β€Œβ€Œβ€β€‹ο»Ώβ€Œβ€β€β€‹β€Œβ€Œβ€Œβ€‹β€Œβ€β€Œβ€Œβ€Œο»Ώβ€β€‹β€Œο»Ώβ€Œβ€‹β€‹β€β€Œβ€Œβ€‹ο»Ώβ€Œβ€Œβ€Œβ€‹β€‹β€β€Œβ€Œο»Ώο»Ώβ€Œβ€β€ο»Ώβ€Œβ€β€Œβ€Œβ€Œο»Ώβ€β€Œβ€‹β€β€Œβ€Œβ€‹ο»Ώβ€‹ο»Ώβ€Œβ€‹β€Œβ€‹β€‹β€β€Œβ€Œβ€‹ο»Ώβ€‹ο»Ώβ€Œβ€‹β€Œβ€‹β€‹β€β€Œβ€Œβ€‹ο»Ώβ€‹β€β€‹ο»Ώβ€‹β€β€Œβ€ο»Ώβ€β€Œβ€β€Œβ€β€Œβ€β€Œο»Ώβ€‹ο»Ώβ€Œβ€Œβ€Œβ€‹β€β€Œβ€Œο»Ώβ€‹β€‹β€Œβ€ο»Ώβ€‹β€Œβ€ο»Ώβ€‹β€Œο»Ώβ€‹β€Œβ€‹β€ο»Ώβ€Œβ€Œβ€Œβ€Œο»Ώβ€‹ο»Ώβ€‹ο»Ώβ€‹β€β€Œβ€Œβ€‹ο»Ώβ€‹β€β€‹ο»Ώβ€‹β€β€‹β€β€Œβ€Œβ€‹ο»Ώβ€Œβ€Œβ€Œβ€‹β€Œβ€‹β€‹β€ο»Ώβ€β€Œβ€β€‹ο»Ώβ€Œβ€β€β€‹β€Œβ€β€β€Œβ€Œβ€ο»Ώβ€‹β€Œβ€β€Œβ€‹β€Œο»Ώβ€‹β€β€Œβ€β€Œβ€Œβ€Œβ€ο»Ώβ€β€‹β€β€Œβ€Œβ€‹ο»Ώβ€Œβ€Œβ€Œβ€‹β€‹β€β€Œβ€Œο»Ώο»Ώβ€Œβ€β€ο»Ώβ€Œβ€β€Œβ€Œβ€Œο»Ώβ€β€Œβ€‹β€β€Œβ€Œβ€‹ο»Ώβ€‹ο»Ώβ€Œβ€‹β€Œβ€‹β€‹β€β€Œβ€Œβ€‹ο»Ώβ€‹ο»Ώβ€Œβ€‹β€Œβ€‹β€‹β€β€Œβ€Œβ€‹ο»Ώβ€‹β€β€‹ο»Ώβ€‹β€β€Œβ€‹β€Œο»Ώβ€‹ο»Ώβ€‹β€Œβ€‹ο»Ώβ€β€Œβ€Œβ€Œβ€β€‹β€Œβ€β€‹β€Œβ€Œβ€Œβ€β€‹β€Œβ€‹ο»Ώβ€Œβ€Œβ€β€β€Œβ€Œβ€‹β€Œο»Ώβ€‹ο»Ώβ€Œβ€Œβ€Œβ€Œβ€‹ο»Ώβ€Œβ€β€Œο»Ώβ€‹β€β€Œβ€Œβ€‹ο»Ώβ€‹β€β€‹ο»Ώβ€‹β€β€‹β€β€Œβ€Œβ€‹ο»Ώβ€Œβ€Œβ€Œβ€‹β€Œβ€‹β€‹β€ο»Ώβ€β€Œο»Ώβ€Œβ€‹β€Œβ€β€Œβ€Œβ€Œο»Ώβ€β€‹β€Œο»Ώβ€Œβ€‹β€‹ο»Ώο»Ώο»Ώβ€Œβ€β€‹β€β€Œβ€β€‹β€Œβ€Œο»Ώβ€‹ο»Ώβ€Œβ€β€Œβ€Œβ€Œβ€Œβ€Œβ€Œβ€Œο»Ώβ€‹β€β€Œβ€ο»Ώβ€‹β€‹ο»Ώο»Ώβ€Œβ€Œβ€β€β€‹β€Œο»Ώβ€Œβ€‹β€Œο»Ώβ€Œβ€‹β€Œο»Ώβ€‹β€‹β€Œο»Ώβ€‹ο»Ώβ€‹β€β€Œβ€Œβ€‹ο»Ώβ€‹ο»Ώβ€Œβ€‹β€‹β€Œβ€‹β€β€Œβ€Œβ€‹ο»Ώβ€‹β€β€Œβ€‹β€Œβ€β€‹β€β€Œβ€Œβ€‹ο»Ώβ€‹β€β€Œβ€‹β€Œβ€β€Œβ€β€β€Œβ€Œβ€ο»Ώβ€β€Œο»Ώβ€Œβ€‹β€Œβ€β€Œβ€Œβ€Œβ€ο»Ώβ€‹β€‹ο»Ώβ€Œβ€‹β€‹ο»Ώβ€Œο»Ώβ€‹ο»Ώβ€‹β€Œβ€‹β€ο»Ώβ€β€Œο»Ώβ€‹ο»Ώβ€Œβ€β€‹β€Œβ€Œβ€ο»Ώβ€β€Œβ€β€β€Œβ€Œο»Ώβ€Œβ€‹β€Œο»Ώβ€β€Œβ€‹β€ο»Ώβ€β€Œο»Ώβ€‹ο»Ώβ€Œο»Ώβ€Œβ€‹β€Œο»Ώβ€Œβ€Œβ€Œβ€β€Œβ€‹β€Œβ€β€β€Œβ€Œβ€ο»Ώο»Ώβ€‹β€β€Œβ€β€Œβ€β€β€Œβ€Œβ€β€Œβ€‹β€‹ο»Ώο»Ώβ€Œβ€Œβ€β€Œο»Ώβ€Œο»Ώβ€‹β€‹β€Œβ€β€ο»Ώβ€Œβ€Œβ€Œβ€β€Œβ€β€‹β€Œβ€Œο»Ώβ€Œβ€‹β€Œο»Ώβ€Œβ€Œβ€Œβ€β€Œβ€β€‹ο»Ώβ€Œβ€β€Œβ€Œβ€Œβ€Œβ€Œβ€ο»Ώβ€Œβ€Œβ€Œβ€‹β€Œβ€Œο»Ώβ€Œβ€β€Œο»Ώβ€Œβ€Œβ€Œβ€‹ο»Ώο»Ώβ€Œβ€ο»Ώβ€‹β€Œβ€β€Œβ€β€Œο»Ώβ€β€β€‹ο»Ώβ€Œβ€‹β€Œβ€ο»Ώβ€β€Œβ€‹β€Œο»Ώβ€Œβ€‹ο»Ώο»Ώβ€‹β€β€Œβ€β€Œο»Ώβ€Œβ€‹β€Œο»Ώβ€β€Œβ€Œο»Ώβ€‹β€‹β€Œβ€β€Œβ€Œβ€‹ο»Ώο»Ώβ€Œβ€Œβ€β€‹β€β€Œβ€ο»Ώβ€‹β€Œβ€ο»Ώο»Ώβ€Œβ€β€Œο»Ώβ€‹β€β€Œβ€β€Œο»Ώβ€‹β€‹β€Œβ€β€‹β€Œβ€Œο»Ώβ€Œβ€‹β€Œβ€β€β€‹β€‹ο»Ώο»Ώβ€Œβ€Œο»Ώβ€‹β€‹β€Œβ€β€‹β€Œβ€Œβ€β€Œο»Ώβ€Œβ€β€Œβ€Œβ€Œβ€‹β€‹β€β€Œο»Ώβ€Œβ€Œβ€Œβ€β€β€Œβ€Œβ€ο»Ώβ€‹β€Œβ€β€Œβ€‹β€Œβ€β€Œβ€Œβ€Œο»Ώβ€‹β€β€‹β€β€Œβ€Œβ€‹ο»Ώβ€Œβ€Œβ€Œβ€‹β€‹β€β€Œβ€Œο»Ώο»Ώβ€Œβ€β€ο»Ώβ€Œβ€β€Œβ€Œβ€Œο»Ώβ€β€Œβ€‹β€β€Œβ€Œβ€‹ο»Ώβ€‹ο»Ώβ€Œβ€‹β€Œβ€‹β€‹β€β€Œβ€Œβ€‹ο»Ώβ€‹ο»Ώβ€Œβ€‹β€Œβ€‹β€‹β€β€Œβ€Œβ€‹ο»Ώβ€‹β€β€‹ο»Ώβ€‹β€β€Œβ€‹β€β€β€‹ο»Ώβ€‹β€‹β€‹ο»Ώβ€Œο»Ώβ€Œο»Ώβ€β€β€‹β€ο»Ώβ€Œβ€Œβ€β€β€Œβ€Œβ€Œβ€‹β€β€Œβ€β€‹β€β€Œβ€ο»Ώβ€Œβ€Œβ€β€β€Œβ€Œβ€Œβ€‹β€‹β€Œβ€Œβ€Œβ€‹β€‹β€β€Œβ€Œβ€‹ο»Ώβ€‹β€β€‹ο»Ώβ€‹β€β€‹β€β€Œβ€Œβ€‹ο»Ώβ€Œβ€Œβ€Œβ€‹β€Œβ€‹β€‹β€ο»Ώβ€β€Œο»Ώβ€‹β€β€Œβ€β€β€Œβ€Œβ€β€‹ο»Ώβ€Œβ€β€β€‹β€Œβ€Œβ€Œβ€‹β€Œβ€β€Œβ€Œβ€Œο»Ώβ€β€‹β€Œο»Ώβ€Œβ€‹β€‹β€β€Œβ€Œβ€‹ο»Ώβ€Œβ€Œβ€Œβ€‹β€‹β€β€Œβ€Œο»Ώο»Ώβ€Œβ€β€ο»Ώβ€Œβ€β€Œβ€Œβ€Œο»Ώβ€β€Œβ€‹β€β€Œβ€Œβ€‹ο»Ώβ€‹ο»Ώβ€Œβ€‹β€Œβ€‹β€‹β€β€Œβ€Œβ€‹ο»Ώβ€‹ο»Ώβ€Œβ€‹β€Œβ€‹β€‹β€β€Œβ€Œβ€‹ο»Ώβ€‹β€β€‹ο»Ώβ€‹β€β€Œβ€ο»Ώβ€β€Œβ€β€Œβ€β€Œβ€β€Œο»Ώβ€‹ο»Ώβ€Œβ€Œβ€Œβ€‹β€β€Œβ€Œο»Ώβ€‹β€‹β€Œβ€ο»Ώβ€‹β€Œβ€ο»Ώβ€‹β€Œο»Ώβ€‹β€Œβ€‹β€ο»Ώβ€Œβ€Œβ€Œβ€Œο»Ώβ€‹ο»Ώβ€‹ο»Ώβ€‹β€β€Œβ€Œβ€‹ο»Ώβ€‹β€β€‹ο»Ώβ€‹β€β€‹β€β€Œβ€Œβ€‹ο»Ώβ€Œβ€Œβ€Œβ€‹β€Œβ€‹β€‹β€ο»Ώβ€β€Œβ€β€‹ο»Ώβ€Œβ€β€β€‹β€Œβ€β€β€Œβ€Œβ€ο»Ώβ€‹β€Œβ€β€Œβ€‹β€Œο»Ώβ€‹β€β€Œβ€β€Œβ€Œβ€Œβ€ο»Ώβ€β€‹β€β€Œβ€Œβ€‹ο»Ώβ€Œβ€Œβ€Œβ€‹β€‹β€β€Œβ€Œο»Ώο»Ώβ€Œβ€β€ο»Ώβ€Œβ€β€Œβ€Œβ€Œο»Ώβ€β€Œβ€‹β€β€Œβ€Œβ€‹ο»Ώβ€‹ο»Ώβ€Œβ€‹β€Œβ€‹β€‹β€β€Œβ€Œβ€‹ο»Ώβ€‹ο»Ώβ€Œβ€‹β€Œβ€‹β€‹β€β€Œβ€Œβ€‹ο»Ώβ€‹β€β€‹ο»Ώβ€‹β€β€Œβ€‹β€Œο»Ώβ€‹ο»Ώβ€‹β€Œβ€‹ο»Ώβ€β€Œβ€Œβ€Œβ€β€‹β€Œβ€β€‹β€Œβ€Œβ€Œβ€β€‹β€Œβ€‹ο»Ώβ€Œβ€Œβ€β€β€Œβ€Œβ€‹β€Œο»Ώβ€‹ο»Ώβ€Œβ€Œβ€Œβ€Œβ€‹ο»Ώβ€Œβ€β€Œο»Ώβ€‹β€β€Œβ€Œβ€‹ο»Ώβ€‹β€β€‹ο»Ώβ€‹β€β€‹β€β€Œβ€Œβ€‹ο»Ώβ€Œβ€Œβ€Œβ€‹β€Œβ€‹β€‹β€ο»Ώβ€β€Œο»Ώβ€Œβ€‹β€Œβ€β€Œβ€Œβ€Œο»Ώβ€β€‹β€Œο»Ώβ€Œβ€‹β€‹β€β€Œβ€β€Œο»Ώβ€‹β€‹β€Œβ€β€Œβ€Œβ€Œο»Ώβ€‹β€β€Œο»Ώβ€‹ο»Ώβ€Œο»Ώβ€‹β€‹β€Œβ€β€Œβ€Œβ€Œβ€β€‹ο»Ώβ€Œο»Ώβ€Œβ€‹β€Œβ€β€β€Œβ€Œο»Ώβ€Œβ€β€Œβ€β€Œβ€Œβ€‹ο»Ώο»Ώβ€Œβ€Œο»Ώβ€‹β€‹β€Œο»Ώβ€Œβ€Œβ€Œβ€β€‹β€β€Œβ€ο»Ώβ€‹β€Œβ€β€β€Œβ€Œο»Ώβ€‹ο»Ώβ€Œβ€β€β€‹β€Œβ€β€Œβ€Œβ€Œβ€β€Œβ€‹β€‹β€β€‹β€β€Œο»Ώο»Ώβ€Œ

PART 0 β€” QR CODEβ€‹β€‹β€‹β€‹β€Œο»Ώβ€ο»Ώβ€‹β€β€‹β€β€Œβ€ο»Ώο»Ώβ€Œο»Ώβ€‹β€β€Œβ€β€β€Œβ€Œβ€β€Œο»Ώβ€Œβ€β€β€Œβ€Œβ€ο»Ώβ€β€‹β€β€‹β€β€‹ο»Ώβ€β€β€‹β€β€‹β€β€Œο»Ώβ€‹ο»Ώβ€Œβ€β€‹β€Œβ€Œβ€ο»Ώβ€β€Œβ€β€β€Œβ€Œο»Ώβ€Œβ€‹β€Œο»Ώβ€β€Œβ€‹β€ο»Ώβ€β€Œβ€β€β€Œβ€Œβ€ο»Ώο»Ώβ€‹β€β€‹β€β€‹β€ο»Ώβ€‹β€‹β€β€‹β€β€Œβ€β€β€‹β€Œο»Ώβ€‹β€β€Œβ€β€Œβ€Œβ€Œβ€β€Œβ€β€‹β€β€‹β€β€‹ο»Ώβ€β€β€‹β€β€‹β€β€Œβ€β€β€‹β€Œο»Ώβ€Œβ€‹β€Œο»Ώβ€Œβ€‹β€Œο»Ώβ€‹β€‹β€Œο»Ώβ€‹ο»Ώβ€‹ο»Ώβ€β€β€‹β€ο»Ώο»Ώβ€‹β€ο»Ώο»Ώβ€Œβ€β€β€Œβ€Œβ€ο»Ώβ€β€Œο»Ώβ€Œβ€‹β€Œβ€β€Œβ€Œβ€Œβ€ο»Ώβ€‹β€‹ο»Ώβ€Œβ€‹β€‹ο»Ώβ€Œο»Ώβ€‹ο»Ώβ€‹β€Œβ€‹β€ο»Ώβ€β€Œο»Ώβ€‹ο»Ώβ€Œβ€β€‹β€Œβ€Œβ€ο»Ώβ€β€Œβ€β€β€Œβ€Œο»Ώβ€Œβ€‹β€Œο»Ώβ€β€Œβ€‹β€ο»Ώβ€β€Œο»Ώβ€‹ο»Ώβ€Œο»Ώβ€Œβ€‹β€Œο»Ώβ€Œβ€Œβ€Œβ€β€Œβ€‹β€Œβ€β€β€Œβ€Œβ€ο»Ώο»Ώβ€‹β€ο»Ώο»Ώβ€Œβ€β€β€Œβ€Œβ€ο»Ώβ€β€Œο»Ώβ€Œβ€‹β€Œβ€β€Œβ€Œβ€Œβ€ο»Ώβ€β€Œο»Ώβ€Œβ€‹β€‹β€ο»Ώο»Ώβ€Œβ€β€Œβ€Œβ€Œβ€β€Œβ€‹β€Œβ€β€β€Œβ€Œο»Ώβ€Œβ€‹β€‹β€ο»Ώο»Ώβ€Œβ€ο»Ώβ€Œβ€Œβ€ο»Ώο»Ώβ€Œβ€β€Œβ€‹β€Œβ€β€Œβ€Œβ€‹ο»Ώο»Ώβ€Œβ€Œο»Ώβ€‹β€‹β€Œο»Ώβ€‹β€β€Œβ€β€Œβ€Œβ€Œο»Ώβ€‹ο»Ώβ€Œβ€β€Œβ€Œβ€Œβ€ο»Ώβ€β€Œο»Ώβ€Œβ€‹β€Œβ€β€‹β€Œβ€Œο»Ώβ€Œβ€‹β€Œβ€β€β€Œβ€Œβ€ο»Ώο»Ώβ€Œβ€ο»Ώβ€β€‹ο»Ώβ€ο»Ώβ€Œβ€β€β€Œβ€Œβ€β€Œβ€‹β€‹ο»Ώο»Ώβ€Œβ€Œβ€β€Œο»Ώβ€Œο»Ώβ€‹β€‹β€Œβ€β€ο»Ώβ€Œβ€Œβ€Œβ€β€Œβ€β€‹β€Œβ€Œο»Ώβ€Œβ€‹β€Œο»Ώβ€Œβ€Œβ€Œβ€β€Œβ€β€‹ο»Ώβ€Œβ€β€Œβ€Œβ€Œβ€Œβ€Œβ€ο»Ώβ€Œβ€Œβ€Œβ€‹β€Œβ€Œο»Ώβ€Œβ€β€Œο»Ώβ€Œβ€Œβ€Œβ€‹ο»Ώο»Ώβ€Œβ€ο»Ώβ€‹β€Œβ€β€Œβ€β€Œο»Ώβ€β€β€‹ο»Ώβ€Œβ€‹β€Œβ€ο»Ώβ€β€Œβ€‹β€Œο»Ώβ€Œβ€‹ο»Ώο»Ώβ€‹ο»Ώβ€ο»Ώβ€Œο»Ώβ€Œβ€‹β€Œο»Ώβ€β€Œβ€Œο»Ώβ€‹β€‹β€Œβ€β€Œβ€Œβ€‹ο»Ώο»Ώβ€Œβ€Œβ€β€‹β€β€Œβ€ο»Ώβ€‹β€Œβ€ο»Ώο»Ώβ€Œβ€β€Œο»Ώβ€‹ο»Ώβ€ο»Ώβ€Œο»Ώβ€‹β€‹β€Œβ€β€‹β€Œβ€Œο»Ώβ€Œβ€‹β€Œβ€β€β€‹β€‹ο»Ώο»Ώβ€Œβ€Œο»Ώβ€‹β€‹β€Œβ€β€‹β€Œβ€Œβ€β€Œο»Ώβ€Œβ€β€Œβ€Œβ€Œβ€‹β€‹β€β€Œο»Ώβ€Œβ€Œβ€Œβ€β€β€Œβ€Œβ€ο»Ώβ€‹β€Œβ€β€Œβ€‹β€Œβ€β€Œβ€Œβ€Œο»Ώβ€‹β€β€‹β€β€Œβ€Œβ€‹ο»Ώβ€Œβ€Œβ€Œβ€‹β€‹β€β€Œβ€Œο»Ώο»Ώβ€Œβ€β€ο»Ώβ€Œβ€β€Œβ€Œβ€Œο»Ώβ€β€Œβ€‹β€β€Œβ€Œβ€‹ο»Ώβ€‹ο»Ώβ€Œβ€‹β€Œβ€‹β€‹β€β€Œβ€Œβ€‹ο»Ώβ€‹ο»Ώβ€Œβ€‹β€Œβ€‹β€‹β€β€Œβ€Œβ€‹ο»Ώβ€‹β€β€‹ο»Ώβ€‹β€β€Œβ€‹β€β€β€‹ο»Ώβ€‹β€‹β€‹ο»Ώβ€Œο»Ώβ€Œο»Ώβ€β€β€‹β€ο»Ώβ€Œβ€Œβ€β€β€Œβ€Œβ€Œβ€‹β€β€Œβ€β€‹β€β€Œβ€ο»Ώβ€Œβ€Œβ€β€β€Œβ€Œβ€Œβ€‹β€‹β€Œβ€Œβ€Œβ€‹β€‹β€β€Œβ€Œβ€‹ο»Ώβ€‹β€β€‹ο»Ώβ€‹β€β€‹β€β€Œβ€Œβ€‹ο»Ώβ€Œβ€Œβ€Œβ€‹β€Œβ€‹β€‹β€ο»Ώβ€β€Œο»Ώβ€‹β€β€Œβ€β€β€Œβ€Œβ€β€‹ο»Ώβ€Œβ€β€β€‹β€Œβ€Œβ€Œβ€‹β€Œβ€β€Œβ€Œβ€Œο»Ώβ€β€‹β€Œο»Ώβ€Œβ€‹β€‹β€β€Œβ€Œβ€‹ο»Ώβ€Œβ€Œβ€Œβ€‹β€‹β€β€Œβ€Œο»Ώο»Ώβ€Œβ€β€ο»Ώβ€Œβ€β€Œβ€Œβ€Œο»Ώβ€β€Œβ€‹β€β€Œβ€Œβ€‹ο»Ώβ€‹ο»Ώβ€Œβ€‹β€Œβ€‹β€‹β€β€Œβ€Œβ€‹ο»Ώβ€‹ο»Ώβ€Œβ€‹β€Œβ€‹β€‹β€β€Œβ€Œβ€‹ο»Ώβ€‹β€β€‹ο»Ώβ€‹β€β€Œο»Ώβ€β€‹β€Œβ€ο»Ώβ€Œβ€Œβ€ο»Ώβ€‹β€Œβ€β€Œο»Ώβ€Œβ€Œβ€β€Œβ€Œβ€‹β€‹β€Œβ€Œβ€‹β€‹ο»Ώβ€Œβ€ο»Ώο»Ώβ€Œβ€Œβ€‹β€‹β€Œο»Ώβ€Œο»Ώβ€Œβ€β€‹ο»Ώβ€Œβ€Œβ€‹β€β€‹β€β€Œβ€Œβ€‹ο»Ώβ€‹β€β€‹ο»Ώβ€‹β€β€‹β€β€Œβ€Œβ€‹ο»Ώβ€Œβ€Œβ€Œβ€‹β€Œβ€‹β€‹β€ο»Ώβ€β€Œβ€β€‹ο»Ώβ€Œβ€β€β€‹β€Œβ€β€β€Œβ€Œβ€ο»Ώβ€‹β€Œβ€β€Œβ€‹β€Œο»Ώβ€‹β€β€Œβ€β€Œβ€Œβ€Œβ€ο»Ώβ€β€‹β€β€Œβ€Œβ€‹ο»Ώβ€Œβ€Œβ€Œβ€‹β€‹β€β€Œβ€Œο»Ώο»Ώβ€Œβ€β€ο»Ώβ€Œβ€β€Œβ€Œβ€Œο»Ώβ€β€Œβ€‹β€β€Œβ€Œβ€‹ο»Ώβ€‹ο»Ώβ€Œβ€‹β€Œβ€‹β€‹β€β€Œβ€Œβ€‹ο»Ώβ€‹ο»Ώβ€Œβ€‹β€Œβ€‹β€‹β€β€Œβ€Œβ€‹ο»Ώβ€‹β€β€‹ο»Ώβ€‹β€β€Œβ€β€‹β€β€Œβ€‹β€‹β€β€Œο»Ώβ€Œο»Ώβ€Œβ€Œβ€Œβ€Œβ€Œο»Ώβ€β€Œβ€Œβ€Œο»Ώο»Ώβ€‹ο»Ώβ€Œο»Ώβ€‹ο»Ώβ€‹ο»Ώβ€Œβ€ο»Ώβ€β€‹ο»Ώβ€β€Œβ€Œβ€β€Œο»Ώβ€‹ο»Ώβ€Œβ€‹β€‹β€β€Œβ€Œβ€‹ο»Ώβ€‹β€β€‹ο»Ώβ€‹β€β€‹β€β€Œβ€Œβ€‹ο»Ώβ€Œβ€Œβ€Œβ€‹β€Œβ€‹β€‹β€ο»Ώβ€β€Œο»Ώβ€Œβ€‹β€Œβ€β€Œβ€Œβ€Œο»Ώβ€β€‹β€Œο»Ώβ€Œβ€‹β€‹ο»Ώο»Ώο»Ώβ€Œβ€β€‹β€β€Œβ€β€‹β€Œβ€Œο»Ώβ€‹ο»Ώβ€Œβ€β€Œβ€Œβ€Œβ€Œβ€Œβ€Œβ€Œο»Ώβ€‹β€β€Œβ€ο»Ώβ€‹β€‹ο»Ώο»Ώβ€Œβ€Œβ€β€β€‹β€Œο»Ώβ€Œβ€‹β€Œο»Ώβ€Œβ€‹β€Œο»Ώβ€‹β€‹β€Œο»Ώβ€‹ο»Ώβ€‹β€β€Œβ€Œβ€‹ο»Ώβ€‹ο»Ώβ€Œβ€‹β€‹β€Œβ€‹β€β€Œβ€Œβ€‹ο»Ώβ€‹β€β€Œβ€‹β€Œβ€β€‹β€β€Œβ€Œβ€‹ο»Ώβ€‹β€β€Œβ€‹β€Œβ€β€Œβ€β€β€Œβ€Œβ€ο»Ώβ€β€Œο»Ώβ€Œβ€‹β€Œβ€β€Œβ€Œβ€Œβ€ο»Ώβ€‹β€‹ο»Ώβ€Œβ€‹β€‹ο»Ώβ€Œο»Ώβ€‹ο»Ώβ€‹β€Œβ€‹β€ο»Ώβ€β€Œο»Ώβ€‹ο»Ώβ€Œβ€β€‹β€Œβ€Œβ€ο»Ώβ€β€Œβ€β€β€Œβ€Œο»Ώβ€Œβ€‹β€Œο»Ώβ€β€Œβ€‹β€ο»Ώβ€β€Œο»Ώβ€‹ο»Ώβ€Œο»Ώβ€Œβ€‹β€Œο»Ώβ€Œβ€Œβ€Œβ€β€Œβ€‹β€Œβ€β€β€Œβ€Œβ€ο»Ώο»Ώβ€‹β€β€Œβ€β€Œβ€β€β€Œβ€Œβ€β€Œβ€‹β€‹ο»Ώο»Ώβ€Œβ€Œβ€β€Œο»Ώβ€Œο»Ώβ€‹β€‹β€Œβ€β€ο»Ώβ€Œβ€Œβ€Œβ€β€Œβ€β€‹β€Œβ€Œο»Ώβ€Œβ€‹β€Œο»Ώβ€Œβ€Œβ€Œβ€β€Œβ€β€‹ο»Ώβ€Œβ€β€Œβ€Œβ€Œβ€Œβ€Œβ€ο»Ώβ€Œβ€Œβ€Œβ€‹β€Œβ€Œο»Ώβ€Œβ€β€Œο»Ώβ€Œβ€Œβ€Œβ€‹ο»Ώο»Ώβ€Œβ€ο»Ώβ€‹β€Œβ€β€Œβ€β€Œο»Ώβ€β€β€‹ο»Ώβ€Œβ€‹β€Œβ€ο»Ώβ€β€Œβ€‹β€Œο»Ώβ€Œβ€‹ο»Ώο»Ώβ€‹β€β€Œβ€β€Œο»Ώβ€Œβ€‹β€Œο»Ώβ€β€Œβ€Œο»Ώβ€‹β€‹β€Œβ€β€Œβ€Œβ€‹ο»Ώο»Ώβ€Œβ€Œβ€β€‹β€β€Œβ€ο»Ώβ€‹β€Œβ€ο»Ώο»Ώβ€Œβ€β€Œο»Ώβ€‹β€β€Œβ€β€Œο»Ώβ€‹β€‹β€Œβ€β€‹β€Œβ€Œο»Ώβ€Œβ€‹β€Œβ€β€β€‹β€‹ο»Ώο»Ώβ€Œβ€Œο»Ώβ€‹β€‹β€Œβ€β€‹β€Œβ€Œβ€β€Œο»Ώβ€Œβ€β€Œβ€Œβ€Œβ€‹β€‹β€β€Œο»Ώβ€Œβ€Œβ€Œβ€β€β€Œβ€Œβ€ο»Ώβ€‹β€Œβ€β€Œβ€‹β€Œβ€β€Œβ€Œβ€Œο»Ώβ€‹β€β€‹β€β€Œβ€Œβ€‹ο»Ώβ€Œβ€Œβ€Œβ€‹β€‹β€β€Œβ€Œο»Ώο»Ώβ€Œβ€β€ο»Ώβ€Œβ€β€Œβ€Œβ€Œο»Ώβ€β€Œβ€‹β€β€Œβ€Œβ€‹ο»Ώβ€‹ο»Ώβ€Œβ€‹β€Œβ€‹β€‹β€β€Œβ€Œβ€‹ο»Ώβ€‹ο»Ώβ€Œβ€‹β€Œβ€‹β€‹β€β€Œβ€Œβ€‹ο»Ώβ€‹β€β€‹ο»Ώβ€‹β€β€Œβ€‹β€β€β€‹ο»Ώβ€‹β€‹β€‹ο»Ώβ€Œο»Ώβ€Œο»Ώβ€β€β€‹β€ο»Ώβ€Œβ€Œβ€β€β€Œβ€Œβ€Œβ€‹β€β€Œβ€β€‹β€β€Œβ€ο»Ώβ€Œβ€Œβ€β€β€Œβ€Œβ€Œβ€‹β€‹β€Œβ€Œβ€Œβ€‹β€‹β€β€Œβ€Œβ€‹ο»Ώβ€‹β€β€‹ο»Ώβ€‹β€β€‹β€β€Œβ€Œβ€‹ο»Ώβ€Œβ€Œβ€Œβ€‹β€Œβ€‹β€‹β€ο»Ώβ€β€Œο»Ώβ€‹β€β€Œβ€β€β€Œβ€Œβ€β€‹ο»Ώβ€Œβ€β€β€‹β€Œβ€Œβ€Œβ€‹β€Œβ€β€Œβ€Œβ€Œο»Ώβ€β€‹β€Œο»Ώβ€Œβ€‹β€‹β€β€Œβ€Œβ€‹ο»Ώβ€Œβ€Œβ€Œβ€‹β€‹β€β€Œβ€Œο»Ώο»Ώβ€Œβ€β€ο»Ώβ€Œβ€β€Œβ€Œβ€Œο»Ώβ€β€Œβ€‹β€β€Œβ€Œβ€‹ο»Ώβ€‹ο»Ώβ€Œβ€‹β€Œβ€‹β€‹β€β€Œβ€Œβ€‹ο»Ώβ€‹ο»Ώβ€Œβ€‹β€Œβ€‹β€‹β€β€Œβ€Œβ€‹ο»Ώβ€‹β€β€‹ο»Ώβ€‹β€β€Œο»Ώβ€β€‹β€Œβ€ο»Ώβ€Œβ€Œβ€ο»Ώβ€‹β€Œβ€β€Œο»Ώβ€Œβ€Œβ€β€Œβ€Œβ€‹β€‹β€Œβ€Œβ€‹β€‹ο»Ώβ€Œβ€ο»Ώο»Ώβ€Œβ€Œβ€‹β€‹β€Œο»Ώβ€Œο»Ώβ€Œβ€β€‹ο»Ώβ€Œβ€Œβ€‹β€β€‹β€β€Œβ€Œβ€‹ο»Ώβ€‹β€β€‹ο»Ώβ€‹β€β€‹β€β€Œβ€Œβ€‹ο»Ώβ€Œβ€Œβ€Œβ€‹β€Œβ€‹β€‹β€ο»Ώβ€β€Œβ€β€‹ο»Ώβ€Œβ€β€β€‹β€Œβ€β€β€Œβ€Œβ€ο»Ώβ€‹β€Œβ€β€Œβ€‹β€Œο»Ώβ€‹β€β€Œβ€β€Œβ€Œβ€Œβ€ο»Ώβ€β€‹β€β€Œβ€Œβ€‹ο»Ώβ€Œβ€Œβ€Œβ€‹β€‹β€β€Œβ€Œο»Ώο»Ώβ€Œβ€β€ο»Ώβ€Œβ€β€Œβ€Œβ€Œο»Ώβ€β€Œβ€‹β€β€Œβ€Œβ€‹ο»Ώβ€‹ο»Ώβ€Œβ€‹β€Œβ€‹β€‹β€β€Œβ€Œβ€‹ο»Ώβ€‹ο»Ώβ€Œβ€‹β€Œβ€‹β€‹β€β€Œβ€Œβ€‹ο»Ώβ€‹β€β€‹ο»Ώβ€‹β€β€Œβ€β€‹β€β€Œβ€‹β€‹β€β€Œο»Ώβ€Œο»Ώβ€Œβ€Œβ€Œβ€Œβ€Œο»Ώβ€β€Œβ€Œβ€Œο»Ώο»Ώβ€‹ο»Ώβ€Œο»Ώβ€‹ο»Ώβ€‹ο»Ώβ€Œβ€ο»Ώβ€β€‹ο»Ώβ€β€Œβ€Œβ€β€Œο»Ώβ€‹ο»Ώβ€Œβ€‹β€‹β€β€Œβ€Œβ€‹ο»Ώβ€‹β€β€‹ο»Ώβ€‹β€β€‹β€β€Œβ€Œβ€‹ο»Ώβ€Œβ€Œβ€Œβ€‹β€Œβ€‹β€‹β€ο»Ώβ€β€Œο»Ώβ€Œβ€‹β€Œβ€β€Œβ€Œβ€Œο»Ώβ€β€‹β€Œο»Ώβ€Œβ€‹β€‹β€β€Œβ€β€Œο»Ώβ€‹β€‹β€Œβ€β€Œβ€Œβ€Œο»Ώβ€‹β€β€Œο»Ώβ€‹ο»Ώβ€Œο»Ώβ€‹β€‹β€Œβ€β€Œβ€Œβ€Œβ€β€‹ο»Ώβ€Œο»Ώβ€Œβ€‹β€Œβ€β€β€Œβ€Œο»Ώβ€Œβ€β€Œβ€β€Œβ€Œβ€‹ο»Ώο»Ώβ€Œβ€Œο»Ώβ€‹β€‹β€Œο»Ώβ€Œβ€Œβ€Œβ€β€‹β€β€Œβ€ο»Ώβ€‹β€Œβ€β€β€Œβ€Œο»Ώβ€‹ο»Ώβ€Œβ€β€β€‹β€Œβ€β€Œβ€Œβ€Œβ€β€Œβ€‹β€‹β€β€‹β€β€Œο»Ώο»Ώβ€Œ

Scanning the QR Code began the puzzle, which contains the starting link: β€‹β€‹β€‹β€‹β€Œο»Ώβ€ο»Ώβ€‹β€β€‹β€β€Œβ€ο»Ώο»Ώβ€Œο»Ώβ€‹β€β€Œβ€β€β€Œβ€Œβ€β€Œο»Ώβ€Œβ€β€β€Œβ€Œβ€ο»Ώβ€β€‹β€β€‹β€β€‹ο»Ώβ€β€β€‹β€β€‹β€β€Œο»Ώβ€‹ο»Ώβ€Œβ€β€‹β€Œβ€Œβ€ο»Ώβ€β€Œβ€β€β€Œβ€Œο»Ώβ€Œβ€‹β€Œο»Ώβ€β€Œβ€‹β€ο»Ώβ€β€Œβ€β€β€Œβ€Œβ€ο»Ώο»Ώβ€‹β€β€‹β€β€‹β€ο»Ώβ€‹β€‹β€β€‹β€β€Œβ€β€β€‹β€Œο»Ώβ€‹β€β€Œβ€β€Œβ€Œβ€Œβ€β€Œβ€β€‹β€β€‹β€β€‹ο»Ώβ€β€β€‹β€β€‹β€β€Œβ€β€β€‹β€Œο»Ώβ€Œβ€‹β€Œο»Ώβ€Œβ€‹β€Œο»Ώβ€‹β€‹β€Œο»Ώβ€‹ο»Ώβ€‹ο»Ώβ€β€β€‹β€ο»Ώο»Ώβ€‹β€ο»Ώο»Ώβ€Œβ€β€β€Œβ€Œβ€ο»Ώβ€β€Œο»Ώβ€Œβ€‹β€Œβ€β€Œβ€Œβ€Œβ€ο»Ώβ€‹β€‹ο»Ώβ€Œβ€‹β€‹ο»Ώβ€Œο»Ώβ€‹ο»Ώβ€‹β€Œβ€‹β€ο»Ώβ€β€Œο»Ώβ€‹ο»Ώβ€Œβ€β€‹β€Œβ€Œβ€ο»Ώβ€β€Œβ€β€β€Œβ€Œο»Ώβ€Œβ€‹β€Œο»Ώβ€β€Œβ€‹β€ο»Ώβ€β€Œο»Ώβ€‹ο»Ώβ€Œο»Ώβ€Œβ€‹β€Œο»Ώβ€Œβ€Œβ€Œβ€β€Œβ€‹β€Œβ€β€β€Œβ€Œβ€ο»Ώο»Ώβ€‹β€ο»Ώο»Ώβ€Œβ€β€β€Œβ€Œβ€ο»Ώβ€β€Œο»Ώβ€Œβ€‹β€Œβ€β€Œβ€Œβ€Œβ€ο»Ώβ€β€Œο»Ώβ€Œβ€‹β€‹β€ο»Ώο»Ώβ€Œβ€β€Œβ€Œβ€Œβ€β€Œβ€‹β€Œβ€β€β€Œβ€Œο»Ώβ€Œβ€‹β€‹β€ο»Ώο»Ώβ€Œβ€ο»Ώβ€Œβ€Œβ€ο»Ώο»Ώβ€Œβ€β€Œβ€‹β€Œβ€β€Œβ€Œβ€‹ο»Ώο»Ώβ€Œβ€Œο»Ώβ€‹β€‹β€Œο»Ώβ€‹β€β€Œβ€β€Œβ€Œβ€Œο»Ώβ€‹ο»Ώβ€Œβ€β€Œβ€Œβ€Œβ€ο»Ώβ€β€Œο»Ώβ€Œβ€‹β€Œβ€β€‹β€Œβ€Œο»Ώβ€Œβ€‹β€Œβ€β€β€Œβ€Œβ€ο»Ώο»Ώβ€Œβ€ο»Ώβ€β€‹ο»Ώβ€ο»Ώβ€Œβ€β€β€Œβ€Œβ€β€Œβ€‹β€‹ο»Ώο»Ώβ€Œβ€Œβ€β€Œο»Ώβ€Œο»Ώβ€‹β€‹β€Œβ€β€ο»Ώβ€Œβ€Œβ€Œβ€β€Œβ€β€‹β€Œβ€Œο»Ώβ€Œβ€‹β€Œο»Ώβ€Œβ€Œβ€Œβ€β€Œβ€β€‹ο»Ώβ€Œβ€β€Œβ€Œβ€Œβ€Œβ€Œβ€ο»Ώβ€Œβ€Œβ€Œβ€‹β€Œβ€Œο»Ώβ€Œβ€β€Œο»Ώβ€Œβ€Œβ€Œβ€‹ο»Ώο»Ώβ€Œβ€ο»Ώβ€‹β€Œβ€β€Œβ€β€Œο»Ώβ€β€β€‹ο»Ώβ€Œβ€‹β€Œβ€ο»Ώβ€β€Œβ€‹β€Œο»Ώβ€Œβ€‹ο»Ώο»Ώβ€‹ο»Ώβ€ο»Ώβ€Œο»Ώβ€Œβ€‹β€Œο»Ώβ€β€Œβ€Œο»Ώβ€‹β€‹β€Œβ€β€Œβ€Œβ€‹ο»Ώο»Ώβ€Œβ€Œβ€β€‹β€β€Œβ€ο»Ώβ€‹β€Œβ€ο»Ώο»Ώβ€Œβ€β€Œο»Ώβ€‹ο»Ώβ€ο»Ώβ€Œο»Ώβ€‹β€‹β€Œβ€β€‹β€Œβ€Œο»Ώβ€Œβ€‹β€Œβ€β€β€‹β€‹ο»Ώο»Ώβ€Œβ€Œο»Ώβ€‹β€‹β€Œβ€β€‹β€Œβ€Œβ€β€Œο»Ώβ€Œβ€β€Œβ€Œβ€Œβ€‹β€‹β€β€Œο»Ώβ€Œβ€Œβ€Œβ€β€β€Œβ€Œβ€ο»Ώβ€‹β€Œβ€β€Œβ€‹β€Œβ€β€Œβ€Œβ€Œο»Ώβ€‹β€β€‹β€β€Œβ€Œβ€‹ο»Ώβ€Œβ€Œβ€Œβ€‹β€‹β€β€Œβ€Œο»Ώο»Ώβ€Œβ€β€ο»Ώβ€Œβ€β€Œβ€Œβ€Œο»Ώβ€β€Œβ€‹β€β€Œβ€Œβ€‹ο»Ώβ€‹ο»Ώβ€Œβ€‹β€Œβ€‹β€‹β€β€Œβ€Œβ€‹ο»Ώβ€‹ο»Ώβ€Œβ€‹β€Œβ€‹β€‹β€β€Œβ€Œβ€‹ο»Ώβ€‹β€β€‹ο»Ώβ€‹β€β€Œβ€‹β€β€β€‹ο»Ώβ€‹β€‹β€‹ο»Ώβ€Œο»Ώβ€Œο»Ώβ€β€β€‹β€ο»Ώβ€Œβ€Œβ€β€β€Œβ€Œβ€Œβ€‹β€β€Œβ€β€‹β€β€Œβ€ο»Ώβ€Œβ€Œβ€β€β€Œβ€Œβ€Œβ€‹β€‹β€Œβ€Œβ€Œβ€‹β€‹β€β€Œβ€Œβ€‹ο»Ώβ€‹β€β€‹ο»Ώβ€‹β€β€‹β€β€Œβ€Œβ€‹ο»Ώβ€Œβ€Œβ€Œβ€‹β€Œβ€‹β€‹β€ο»Ώβ€β€Œο»Ώβ€‹β€β€Œβ€β€β€Œβ€Œβ€β€‹ο»Ώβ€Œβ€β€β€‹β€Œβ€Œβ€Œβ€‹β€Œβ€β€Œβ€Œβ€Œο»Ώβ€β€‹β€Œο»Ώβ€Œβ€‹β€‹β€β€Œβ€Œβ€‹ο»Ώβ€Œβ€Œβ€Œβ€‹β€‹β€β€Œβ€Œο»Ώο»Ώβ€Œβ€β€ο»Ώβ€Œβ€β€Œβ€Œβ€Œο»Ώβ€β€Œβ€‹β€β€Œβ€Œβ€‹ο»Ώβ€‹ο»Ώβ€Œβ€‹β€Œβ€‹β€‹β€β€Œβ€Œβ€‹ο»Ώβ€‹ο»Ώβ€Œβ€‹β€Œβ€‹β€‹β€β€Œβ€Œβ€‹ο»Ώβ€‹β€β€‹ο»Ώβ€‹β€β€Œβ€β€Œβ€‹β€Œβ€Œβ€β€β€Œβ€‹β€Œβ€Œβ€Œβ€β€Œβ€β€Œβ€β€β€‹β€Œβ€Œβ€Œβ€β€‹β€ο»Ώβ€Œβ€Œβ€‹β€ο»Ώβ€Œβ€Œο»Ώο»Ώβ€Œβ€‹β€β€Œβ€Œβ€‹β€‹β€Œβ€Œβ€‹β€β€Œβ€‹β€β€Œβ€Œβ€‹ο»Ώβ€‹β€β€‹ο»Ώβ€‹β€β€‹β€β€Œβ€Œβ€‹ο»Ώβ€Œβ€Œβ€Œβ€‹β€Œβ€‹β€‹β€ο»Ώβ€β€Œβ€β€‹ο»Ώβ€Œβ€β€β€‹β€Œβ€β€β€Œβ€Œβ€ο»Ώβ€‹β€Œβ€β€Œβ€‹β€Œο»Ώβ€‹β€β€Œβ€β€Œβ€Œβ€Œβ€ο»Ώβ€β€‹β€β€Œβ€Œβ€‹ο»Ώβ€Œβ€Œβ€Œβ€‹β€‹β€β€Œβ€Œο»Ώο»Ώβ€Œβ€β€ο»Ώβ€Œβ€β€Œβ€Œβ€Œο»Ώβ€β€Œβ€‹β€β€Œβ€Œβ€‹ο»Ώβ€‹ο»Ώβ€Œβ€‹β€Œβ€‹β€‹β€β€Œβ€Œβ€‹ο»Ώβ€‹ο»Ώβ€Œβ€‹β€Œβ€‹β€‹β€β€Œβ€Œβ€‹ο»Ώβ€‹β€β€‹ο»Ώβ€‹β€β€Œβ€‹ο»Ώο»Ώβ€Œο»Ώβ€Œβ€‹β€Œβ€β€β€Œβ€Œο»Ώβ€‹ο»Ώβ€‹ο»Ώβ€‹β€Œβ€‹ο»Ώβ€β€‹β€Œβ€‹β€β€β€Œβ€ο»Ώβ€Œβ€Œβ€‹β€β€Œβ€Œβ€Œβ€Œβ€‹β€‹ο»Ώβ€‹ο»Ώβ€Œβ€Œβ€Œβ€β€‹β€β€Œβ€Œβ€‹ο»Ώβ€‹β€β€‹ο»Ώβ€‹β€β€‹β€β€Œβ€Œβ€‹ο»Ώβ€Œβ€Œβ€Œβ€‹β€Œβ€‹β€‹β€ο»Ώβ€β€Œο»Ώβ€Œβ€‹β€Œβ€β€Œβ€Œβ€Œο»Ώβ€β€‹β€Œο»Ώβ€Œβ€‹β€‹ο»Ώο»Ώο»Ώβ€Œβ€β€‹β€β€Œβ€β€‹β€Œβ€Œο»Ώβ€‹ο»Ώβ€Œβ€β€Œβ€Œβ€Œβ€Œβ€Œβ€Œβ€Œο»Ώβ€‹β€β€Œβ€ο»Ώβ€‹β€‹ο»Ώο»Ώβ€Œβ€Œβ€β€β€‹β€Œο»Ώβ€Œβ€‹β€Œο»Ώβ€Œβ€‹β€Œο»Ώβ€‹β€‹β€Œο»Ώβ€‹ο»Ώβ€‹β€β€Œβ€Œβ€‹ο»Ώβ€‹ο»Ώβ€Œβ€‹β€‹β€Œβ€‹β€β€Œβ€Œβ€‹ο»Ώβ€‹β€β€Œβ€‹β€Œβ€β€‹β€β€Œβ€Œβ€‹ο»Ώβ€‹β€β€Œβ€‹β€Œβ€β€Œβ€β€β€Œβ€Œβ€ο»Ώβ€β€Œο»Ώβ€Œβ€‹β€Œβ€β€Œβ€Œβ€Œβ€ο»Ώβ€‹β€‹ο»Ώβ€Œβ€‹β€‹ο»Ώβ€Œο»Ώβ€‹ο»Ώβ€‹β€Œβ€‹β€ο»Ώβ€β€Œο»Ώβ€‹ο»Ώβ€Œβ€β€‹β€Œβ€Œβ€ο»Ώβ€β€Œβ€β€β€Œβ€Œο»Ώβ€Œβ€‹β€Œο»Ώβ€β€Œβ€‹β€ο»Ώβ€β€Œο»Ώβ€‹ο»Ώβ€Œο»Ώβ€Œβ€‹β€Œο»Ώβ€Œβ€Œβ€Œβ€β€Œβ€‹β€Œβ€β€β€Œβ€Œβ€ο»Ώο»Ώβ€‹β€β€Œβ€β€Œβ€β€β€Œβ€Œβ€β€Œβ€‹β€‹ο»Ώο»Ώβ€Œβ€Œβ€β€Œο»Ώβ€Œο»Ώβ€‹β€‹β€Œβ€β€ο»Ώβ€Œβ€Œβ€Œβ€β€Œβ€β€‹β€Œβ€Œο»Ώβ€Œβ€‹β€Œο»Ώβ€Œβ€Œβ€Œβ€β€Œβ€β€‹ο»Ώβ€Œβ€β€Œβ€Œβ€Œβ€Œβ€Œβ€ο»Ώβ€Œβ€Œβ€Œβ€‹β€Œβ€Œο»Ώβ€Œβ€β€Œο»Ώβ€Œβ€Œβ€Œβ€‹ο»Ώο»Ώβ€Œβ€ο»Ώβ€‹β€Œβ€β€Œβ€β€Œο»Ώβ€β€β€‹ο»Ώβ€Œβ€‹β€Œβ€ο»Ώβ€β€Œβ€‹β€Œο»Ώβ€Œβ€‹ο»Ώο»Ώβ€‹β€β€Œβ€β€Œο»Ώβ€Œβ€‹β€Œο»Ώβ€β€Œβ€Œο»Ώβ€‹β€‹β€Œβ€β€Œβ€Œβ€‹ο»Ώο»Ώβ€Œβ€Œβ€β€‹β€β€Œβ€ο»Ώβ€‹β€Œβ€ο»Ώο»Ώβ€Œβ€β€Œο»Ώβ€‹β€β€Œβ€β€Œο»Ώβ€‹β€‹β€Œβ€β€‹β€Œβ€Œο»Ώβ€Œβ€‹β€Œβ€β€β€‹β€‹ο»Ώο»Ώβ€Œβ€Œο»Ώβ€‹β€‹β€Œβ€β€‹β€Œβ€Œβ€β€Œο»Ώβ€Œβ€β€Œβ€Œβ€Œβ€‹β€‹β€β€Œο»Ώβ€Œβ€Œβ€Œβ€β€β€Œβ€Œβ€ο»Ώβ€‹β€Œβ€β€Œβ€‹β€Œβ€β€Œβ€Œβ€Œο»Ώβ€‹β€β€‹β€β€Œβ€Œβ€‹ο»Ώβ€Œβ€Œβ€Œβ€‹β€‹β€β€Œβ€Œο»Ώο»Ώβ€Œβ€β€ο»Ώβ€Œβ€β€Œβ€Œβ€Œο»Ώβ€β€Œβ€‹β€β€Œβ€Œβ€‹ο»Ώβ€‹ο»Ώβ€Œβ€‹β€Œβ€‹β€‹β€β€Œβ€Œβ€‹ο»Ώβ€‹ο»Ώβ€Œβ€‹β€Œβ€‹β€‹β€β€Œβ€Œβ€‹ο»Ώβ€‹β€β€‹ο»Ώβ€‹β€β€Œβ€‹β€β€β€‹ο»Ώβ€‹β€‹β€‹ο»Ώβ€Œο»Ώβ€Œο»Ώβ€β€β€‹β€ο»Ώβ€Œβ€Œβ€β€β€Œβ€Œβ€Œβ€‹β€β€Œβ€β€‹β€β€Œβ€ο»Ώβ€Œβ€Œβ€β€β€Œβ€Œβ€Œβ€‹β€‹β€Œβ€Œβ€Œβ€‹β€‹β€β€Œβ€Œβ€‹ο»Ώβ€‹β€β€‹ο»Ώβ€‹β€β€‹β€β€Œβ€Œβ€‹ο»Ώβ€Œβ€Œβ€Œβ€‹β€Œβ€‹β€‹β€ο»Ώβ€β€Œο»Ώβ€‹β€β€Œβ€β€β€Œβ€Œβ€β€‹ο»Ώβ€Œβ€β€β€‹β€Œβ€Œβ€Œβ€‹β€Œβ€β€Œβ€Œβ€Œο»Ώβ€β€‹β€Œο»Ώβ€Œβ€‹β€‹β€β€Œβ€Œβ€‹ο»Ώβ€Œβ€Œβ€Œβ€‹β€‹β€β€Œβ€Œο»Ώο»Ώβ€Œβ€β€ο»Ώβ€Œβ€β€Œβ€Œβ€Œο»Ώβ€β€Œβ€‹β€β€Œβ€Œβ€‹ο»Ώβ€‹ο»Ώβ€Œβ€‹β€Œβ€‹β€‹β€β€Œβ€Œβ€‹ο»Ώβ€‹ο»Ώβ€Œβ€‹β€Œβ€‹β€‹β€β€Œβ€Œβ€‹ο»Ώβ€‹β€β€‹ο»Ώβ€‹β€β€Œβ€β€Œβ€‹β€Œβ€Œβ€β€β€Œβ€‹β€Œβ€Œβ€Œβ€β€Œβ€β€Œβ€β€β€‹β€Œβ€Œβ€Œβ€β€‹β€ο»Ώβ€Œβ€Œβ€‹β€ο»Ώβ€Œβ€Œο»Ώο»Ώβ€Œβ€‹β€β€Œβ€Œβ€‹β€‹β€Œβ€Œβ€‹β€β€Œβ€‹β€β€Œβ€Œβ€‹ο»Ώβ€‹β€β€‹ο»Ώβ€‹β€β€‹β€β€Œβ€Œβ€‹ο»Ώβ€Œβ€Œβ€Œβ€‹β€Œβ€‹β€‹β€ο»Ώβ€β€Œβ€β€‹ο»Ώβ€Œβ€β€β€‹β€Œβ€β€β€Œβ€Œβ€ο»Ώβ€‹β€Œβ€β€Œβ€‹β€Œο»Ώβ€‹β€β€Œβ€β€Œβ€Œβ€Œβ€ο»Ώβ€β€‹β€β€Œβ€Œβ€‹ο»Ώβ€Œβ€Œβ€Œβ€‹β€‹β€β€Œβ€Œο»Ώο»Ώβ€Œβ€β€ο»Ώβ€Œβ€β€Œβ€Œβ€Œο»Ώβ€β€Œβ€‹β€β€Œβ€Œβ€‹ο»Ώβ€‹ο»Ώβ€Œβ€‹β€Œβ€‹β€‹β€β€Œβ€Œβ€‹ο»Ώβ€‹ο»Ώβ€Œβ€‹β€Œβ€‹β€‹β€β€Œβ€Œβ€‹ο»Ώβ€‹β€β€‹ο»Ώβ€‹β€β€Œβ€‹ο»Ώο»Ώβ€Œο»Ώβ€Œβ€‹β€Œβ€β€β€Œβ€Œο»Ώβ€‹ο»Ώβ€‹ο»Ώβ€‹β€Œβ€‹ο»Ώβ€β€‹β€Œβ€‹β€β€β€Œβ€ο»Ώβ€Œβ€Œβ€‹β€β€Œβ€Œβ€Œβ€Œβ€‹β€‹ο»Ώβ€‹ο»Ώβ€Œβ€Œβ€Œβ€β€‹β€β€Œβ€Œβ€‹ο»Ώβ€‹β€β€‹ο»Ώβ€‹β€β€‹β€β€Œβ€Œβ€‹ο»Ώβ€Œβ€Œβ€Œβ€‹β€Œβ€‹β€‹β€ο»Ώβ€β€Œο»Ώβ€Œβ€‹β€Œβ€β€Œβ€Œβ€Œο»Ώβ€β€‹β€Œο»Ώβ€Œβ€‹β€‹β€β€Œβ€β€Œο»Ώβ€‹β€‹β€Œβ€β€Œβ€Œβ€Œο»Ώβ€‹β€β€Œο»Ώβ€‹ο»Ώβ€Œο»Ώβ€‹β€‹β€Œβ€β€Œβ€Œβ€Œβ€β€‹ο»Ώβ€Œο»Ώβ€Œβ€‹β€Œβ€β€β€Œβ€Œο»Ώβ€Œβ€β€Œβ€β€Œβ€Œβ€‹ο»Ώο»Ώβ€Œβ€Œο»Ώβ€‹β€‹β€Œο»Ώβ€Œβ€Œβ€Œβ€β€‹β€β€Œβ€ο»Ώβ€‹β€Œβ€β€β€Œβ€Œο»Ώβ€‹ο»Ώβ€Œβ€β€β€‹β€Œβ€β€Œβ€Œβ€Œβ€β€Œβ€‹β€‹β€β€‹β€β€Œο»Ώο»Ώβ€Œ<a class="bx ih" href="http://45.79.17.44/">http://45.79.17.44</a>β€‹β€‹β€‹β€‹β€Œο»Ώβ€ο»Ώβ€‹β€β€‹β€β€Œβ€ο»Ώο»Ώβ€Œο»Ώβ€‹β€β€Œβ€β€β€Œβ€Œβ€β€Œο»Ώβ€Œβ€β€β€Œβ€Œβ€ο»Ώβ€β€‹β€β€‹β€β€‹ο»Ώβ€β€β€‹β€β€‹β€β€Œο»Ώβ€‹ο»Ώβ€Œβ€β€‹β€Œβ€Œβ€ο»Ώβ€β€Œβ€β€β€Œβ€Œο»Ώβ€Œβ€‹β€Œο»Ώβ€β€Œβ€‹β€ο»Ώβ€β€Œβ€β€β€Œβ€Œβ€ο»Ώο»Ώβ€‹β€β€‹β€β€‹β€ο»Ώβ€‹β€‹β€β€‹β€β€Œβ€β€β€‹β€Œο»Ώβ€‹β€β€Œβ€β€Œβ€Œβ€Œβ€β€Œβ€β€‹β€β€‹β€β€‹ο»Ώβ€β€β€‹β€β€‹β€β€Œβ€β€β€‹β€Œο»Ώβ€Œβ€‹β€Œο»Ώβ€Œβ€‹β€Œο»Ώβ€‹β€‹β€Œο»Ώβ€‹ο»Ώβ€‹ο»Ώβ€β€β€‹β€ο»Ώο»Ώβ€‹β€ο»Ώο»Ώβ€Œβ€β€β€Œβ€Œβ€ο»Ώβ€β€Œο»Ώβ€Œβ€‹β€Œβ€β€Œβ€Œβ€Œβ€ο»Ώβ€‹β€‹ο»Ώβ€Œβ€‹β€‹ο»Ώβ€Œο»Ώβ€‹ο»Ώβ€‹β€Œβ€‹β€ο»Ώβ€β€Œο»Ώβ€‹ο»Ώβ€Œβ€β€‹β€Œβ€Œβ€ο»Ώβ€β€Œβ€β€β€Œβ€Œο»Ώβ€Œβ€‹β€Œο»Ώβ€β€Œβ€‹β€ο»Ώβ€β€Œο»Ώβ€‹ο»Ώβ€Œο»Ώβ€Œβ€‹β€Œο»Ώβ€Œβ€Œβ€Œβ€β€Œβ€‹β€Œβ€β€β€Œβ€Œβ€ο»Ώο»Ώβ€‹β€ο»Ώο»Ώβ€Œβ€β€β€Œβ€Œβ€ο»Ώβ€β€Œο»Ώβ€Œβ€‹β€Œβ€β€Œβ€Œβ€Œβ€ο»Ώβ€β€Œο»Ώβ€Œβ€‹β€‹β€ο»Ώο»Ώβ€Œβ€β€Œβ€Œβ€Œβ€β€Œβ€‹β€Œβ€β€β€Œβ€Œο»Ώβ€Œβ€‹β€‹β€ο»Ώο»Ώβ€Œβ€ο»Ώβ€Œβ€Œβ€ο»Ώο»Ώβ€Œβ€β€Œβ€‹β€Œβ€β€Œβ€Œβ€‹ο»Ώο»Ώβ€Œβ€Œο»Ώβ€‹β€‹β€Œο»Ώβ€‹β€β€Œβ€β€Œβ€Œβ€Œο»Ώβ€‹ο»Ώβ€Œβ€β€Œβ€Œβ€Œβ€ο»Ώβ€β€Œο»Ώβ€Œβ€‹β€Œβ€β€‹β€Œβ€Œο»Ώβ€Œβ€‹β€Œβ€β€β€Œβ€Œβ€ο»Ώο»Ώβ€Œβ€ο»Ώβ€β€‹ο»Ώβ€ο»Ώβ€Œβ€β€β€Œβ€Œβ€β€Œβ€‹β€‹ο»Ώο»Ώβ€Œβ€Œβ€β€Œο»Ώβ€Œο»Ώβ€‹β€‹β€Œβ€β€ο»Ώβ€Œβ€Œβ€Œβ€β€Œβ€β€‹β€Œβ€Œο»Ώβ€Œβ€‹β€Œο»Ώβ€Œβ€Œβ€Œβ€β€Œβ€β€‹ο»Ώβ€Œβ€β€Œβ€Œβ€Œβ€Œβ€Œβ€ο»Ώβ€Œβ€Œβ€Œβ€‹β€Œβ€Œο»Ώβ€Œβ€β€Œο»Ώβ€Œβ€Œβ€Œβ€‹ο»Ώο»Ώβ€Œβ€ο»Ώβ€‹β€Œβ€β€Œβ€β€Œο»Ώβ€β€β€‹ο»Ώβ€Œβ€‹β€Œβ€ο»Ώβ€β€Œβ€‹β€Œο»Ώβ€Œβ€‹ο»Ώο»Ώβ€‹ο»Ώβ€ο»Ώβ€Œο»Ώβ€Œβ€‹β€Œο»Ώβ€β€Œβ€Œο»Ώβ€‹β€‹β€Œβ€β€Œβ€Œβ€‹ο»Ώο»Ώβ€Œβ€Œβ€β€‹β€β€Œβ€ο»Ώβ€‹β€Œβ€ο»Ώο»Ώβ€Œβ€β€Œο»Ώβ€‹ο»Ώβ€ο»Ώβ€Œο»Ώβ€‹β€‹β€Œβ€β€‹β€Œβ€Œο»Ώβ€Œβ€‹β€Œβ€β€β€‹β€‹ο»Ώο»Ώβ€Œβ€Œο»Ώβ€‹β€‹β€Œβ€β€‹β€Œβ€Œβ€β€Œο»Ώβ€Œβ€β€Œβ€Œβ€Œβ€‹β€‹β€β€Œο»Ώβ€Œβ€Œβ€Œβ€β€β€Œβ€Œβ€ο»Ώβ€‹β€Œβ€β€Œβ€‹β€Œβ€β€Œβ€Œβ€Œο»Ώβ€‹β€β€‹β€β€Œβ€Œβ€‹ο»Ώβ€Œβ€Œβ€Œβ€‹β€‹β€β€Œβ€Œο»Ώο»Ώβ€Œβ€β€ο»Ώβ€Œβ€β€Œβ€Œβ€Œο»Ώβ€β€Œβ€‹β€β€Œβ€Œβ€‹ο»Ώβ€‹ο»Ώβ€Œβ€‹β€Œβ€‹β€‹β€β€Œβ€Œβ€‹ο»Ώβ€‹ο»Ώβ€Œβ€‹β€Œβ€‹β€‹β€β€Œβ€Œβ€‹ο»Ώβ€‹β€β€‹ο»Ώβ€‹β€β€Œβ€‹β€β€β€‹ο»Ώβ€‹β€‹β€‹ο»Ώβ€Œο»Ώβ€Œο»Ώβ€β€β€‹β€ο»Ώβ€Œβ€Œβ€β€β€Œβ€Œβ€Œβ€‹β€β€Œβ€β€‹β€β€Œβ€ο»Ώβ€Œβ€Œβ€β€β€Œβ€Œβ€Œβ€‹β€‹β€Œβ€Œβ€Œβ€‹β€‹β€β€Œβ€Œβ€‹ο»Ώβ€‹β€β€‹ο»Ώβ€‹β€β€‹β€β€Œβ€Œβ€‹ο»Ώβ€Œβ€Œβ€Œβ€‹β€Œβ€‹β€‹β€ο»Ώβ€β€Œο»Ώβ€‹β€β€Œβ€β€β€Œβ€Œβ€β€‹ο»Ώβ€Œβ€β€β€‹β€Œβ€Œβ€Œβ€‹β€Œβ€β€Œβ€Œβ€Œο»Ώβ€β€‹β€Œο»Ώβ€Œβ€‹β€‹β€β€Œβ€Œβ€‹ο»Ώβ€Œβ€Œβ€Œβ€‹β€‹β€β€Œβ€Œο»Ώο»Ώβ€Œβ€β€ο»Ώβ€Œβ€β€Œβ€Œβ€Œο»Ώβ€β€Œβ€‹β€β€Œβ€Œβ€‹ο»Ώβ€‹ο»Ώβ€Œβ€‹β€Œβ€‹β€‹β€β€Œβ€Œβ€‹ο»Ώβ€‹ο»Ώβ€Œβ€‹β€Œβ€‹β€‹β€β€Œβ€Œβ€‹ο»Ώβ€‹β€β€‹ο»Ώβ€‹β€β€Œβ€β€Œβ€‹β€Œβ€Œβ€β€β€Œβ€‹β€Œβ€Œβ€Œβ€β€Œβ€β€Œβ€β€β€‹β€Œβ€Œβ€Œβ€β€‹β€ο»Ώβ€Œβ€Œβ€‹β€ο»Ώβ€Œβ€Œο»Ώο»Ώβ€Œβ€‹β€β€Œβ€Œβ€‹β€‹β€Œβ€Œβ€‹β€β€Œβ€‹β€β€Œβ€Œβ€‹ο»Ώβ€‹β€β€‹ο»Ώβ€‹β€β€‹β€β€Œβ€Œβ€‹ο»Ώβ€Œβ€Œβ€Œβ€‹β€Œβ€‹β€‹β€ο»Ώβ€β€Œβ€β€‹ο»Ώβ€Œβ€β€β€‹β€Œβ€β€β€Œβ€Œβ€ο»Ώβ€‹β€Œβ€β€Œβ€‹β€Œο»Ώβ€‹β€β€Œβ€β€Œβ€Œβ€Œβ€ο»Ώβ€β€‹β€β€Œβ€Œβ€‹ο»Ώβ€Œβ€Œβ€Œβ€‹β€‹β€β€Œβ€Œο»Ώο»Ώβ€Œβ€β€ο»Ώβ€Œβ€β€Œβ€Œβ€Œο»Ώβ€β€Œβ€‹β€β€Œβ€Œβ€‹ο»Ώβ€‹ο»Ώβ€Œβ€‹β€Œβ€‹β€‹β€β€Œβ€Œβ€‹ο»Ώβ€‹ο»Ώβ€Œβ€‹β€Œβ€‹β€‹β€β€Œβ€Œβ€‹ο»Ώβ€‹β€β€‹ο»Ώβ€‹β€β€Œβ€‹β€‹β€β€Œβ€Œβ€‹ο»Ώβ€Œβ€β€β€‹β€Œβ€Œβ€‹β€β€Œβ€‹ο»Ώο»Ώβ€‹ο»Ώβ€Œο»Ώβ€Œβ€‹β€β€β€Œβ€‹β€ο»Ώβ€Œο»Ώβ€β€β€‹ο»Ώβ€‹ο»Ώβ€Œβ€Œβ€‹β€‹β€‹β€ο»Ώβ€Œβ€‹β€β€Œβ€Œβ€‹ο»Ώβ€‹β€β€‹ο»Ώβ€‹β€β€‹β€β€Œβ€Œβ€‹ο»Ώβ€Œβ€Œβ€Œβ€‹β€Œβ€‹β€‹β€ο»Ώβ€β€Œο»Ώβ€Œβ€‹β€Œβ€β€Œβ€Œβ€Œο»Ώβ€β€‹β€Œο»Ώβ€Œβ€‹β€‹ο»Ώο»Ώο»Ώβ€Œβ€β€‹β€β€Œβ€β€‹β€Œβ€Œο»Ώβ€‹ο»Ώβ€Œβ€β€Œβ€Œβ€Œβ€Œβ€Œβ€Œβ€Œο»Ώβ€‹β€β€Œβ€ο»Ώβ€‹β€‹ο»Ώο»Ώβ€Œβ€Œβ€β€β€‹β€Œο»Ώβ€Œβ€‹β€Œο»Ώβ€Œβ€‹β€Œο»Ώβ€‹β€‹β€Œο»Ώβ€‹ο»Ώβ€‹β€β€Œβ€Œβ€‹ο»Ώβ€‹ο»Ώβ€Œβ€‹β€‹β€Œβ€‹β€β€Œβ€Œβ€‹ο»Ώβ€‹β€β€Œβ€‹β€Œβ€β€‹β€β€Œβ€Œβ€‹ο»Ώβ€‹β€β€Œβ€‹β€Œβ€β€Œβ€β€β€Œβ€Œβ€ο»Ώβ€β€Œο»Ώβ€Œβ€‹β€Œβ€β€Œβ€Œβ€Œβ€ο»Ώβ€‹β€‹ο»Ώβ€Œβ€‹β€‹ο»Ώβ€Œο»Ώβ€‹ο»Ώβ€‹β€Œβ€‹β€ο»Ώβ€β€Œο»Ώβ€‹ο»Ώβ€Œβ€β€‹β€Œβ€Œβ€ο»Ώβ€β€Œβ€β€β€Œβ€Œο»Ώβ€Œβ€‹β€Œο»Ώβ€β€Œβ€‹β€ο»Ώβ€β€Œο»Ώβ€‹ο»Ώβ€Œο»Ώβ€Œβ€‹β€Œο»Ώβ€Œβ€Œβ€Œβ€β€Œβ€‹β€Œβ€β€β€Œβ€Œβ€ο»Ώο»Ώβ€‹β€β€Œβ€β€Œβ€β€β€Œβ€Œβ€β€Œβ€‹β€‹ο»Ώο»Ώβ€Œβ€Œβ€β€Œο»Ώβ€Œο»Ώβ€‹β€‹β€Œβ€β€ο»Ώβ€Œβ€Œβ€Œβ€β€Œβ€β€‹β€Œβ€Œο»Ώβ€Œβ€‹β€Œο»Ώβ€Œβ€Œβ€Œβ€β€Œβ€β€‹ο»Ώβ€Œβ€β€Œβ€Œβ€Œβ€Œβ€Œβ€ο»Ώβ€Œβ€Œβ€Œβ€‹β€Œβ€Œο»Ώβ€Œβ€β€Œο»Ώβ€Œβ€Œβ€Œβ€‹ο»Ώο»Ώβ€Œβ€ο»Ώβ€‹β€Œβ€β€Œβ€β€Œο»Ώβ€β€β€‹ο»Ώβ€Œβ€‹β€Œβ€ο»Ώβ€β€Œβ€‹β€Œο»Ώβ€Œβ€‹ο»Ώο»Ώβ€‹β€β€Œβ€β€Œο»Ώβ€Œβ€‹β€Œο»Ώβ€β€Œβ€Œο»Ώβ€‹β€‹β€Œβ€β€Œβ€Œβ€‹ο»Ώο»Ώβ€Œβ€Œβ€β€‹β€β€Œβ€ο»Ώβ€‹β€Œβ€ο»Ώο»Ώβ€Œβ€β€Œο»Ώβ€‹β€β€Œβ€β€Œο»Ώβ€‹β€‹β€Œβ€β€‹β€Œβ€Œο»Ώβ€Œβ€‹β€Œβ€β€β€‹β€‹ο»Ώο»Ώβ€Œβ€Œο»Ώβ€‹β€‹β€Œβ€β€‹β€Œβ€Œβ€β€Œο»Ώβ€Œβ€β€Œβ€Œβ€Œβ€‹β€‹β€β€Œο»Ώβ€Œβ€Œβ€Œβ€β€β€Œβ€Œβ€ο»Ώβ€‹β€Œβ€β€Œβ€‹β€Œβ€β€Œβ€Œβ€Œο»Ώβ€‹β€β€‹β€β€Œβ€Œβ€‹ο»Ώβ€Œβ€Œβ€Œβ€‹β€‹β€β€Œβ€Œο»Ώο»Ώβ€Œβ€β€ο»Ώβ€Œβ€β€Œβ€Œβ€Œο»Ώβ€β€Œβ€‹β€β€Œβ€Œβ€‹ο»Ώβ€‹ο»Ώβ€Œβ€‹β€Œβ€‹β€‹β€β€Œβ€Œβ€‹ο»Ώβ€‹ο»Ώβ€Œβ€‹β€Œβ€‹β€‹β€β€Œβ€Œβ€‹ο»Ώβ€‹β€β€‹ο»Ώβ€‹β€β€Œβ€‹β€β€β€‹ο»Ώβ€‹β€‹β€‹ο»Ώβ€Œο»Ώβ€Œο»Ώβ€β€β€‹β€ο»Ώβ€Œβ€Œβ€β€β€Œβ€Œβ€Œβ€‹β€β€Œβ€β€‹β€β€Œβ€ο»Ώβ€Œβ€Œβ€β€β€Œβ€Œβ€Œβ€‹β€‹β€Œβ€Œβ€Œβ€‹β€‹β€β€Œβ€Œβ€‹ο»Ώβ€‹β€β€‹ο»Ώβ€‹β€β€‹β€β€Œβ€Œβ€‹ο»Ώβ€Œβ€Œβ€Œβ€‹β€Œβ€‹β€‹β€ο»Ώβ€β€Œο»Ώβ€‹β€β€Œβ€β€β€Œβ€Œβ€β€‹ο»Ώβ€Œβ€β€β€‹β€Œβ€Œβ€Œβ€‹β€Œβ€β€Œβ€Œβ€Œο»Ώβ€β€‹β€Œο»Ώβ€Œβ€‹β€‹β€β€Œβ€Œβ€‹ο»Ώβ€Œβ€Œβ€Œβ€‹β€‹β€β€Œβ€Œο»Ώο»Ώβ€Œβ€β€ο»Ώβ€Œβ€β€Œβ€Œβ€Œο»Ώβ€β€Œβ€‹β€β€Œβ€Œβ€‹ο»Ώβ€‹ο»Ώβ€Œβ€‹β€Œβ€‹β€‹β€β€Œβ€Œβ€‹ο»Ώβ€‹ο»Ώβ€Œβ€‹β€Œβ€‹β€‹β€β€Œβ€Œβ€‹ο»Ώβ€‹β€β€‹ο»Ώβ€‹β€β€Œβ€β€Œβ€‹β€Œβ€Œβ€β€β€Œβ€‹β€Œβ€Œβ€Œβ€β€Œβ€β€Œβ€β€β€‹β€Œβ€Œβ€Œβ€β€‹β€ο»Ώβ€Œβ€Œβ€‹β€ο»Ώβ€Œβ€Œο»Ώο»Ώβ€Œβ€‹β€β€Œβ€Œβ€‹β€‹β€Œβ€Œβ€‹β€β€Œβ€‹β€β€Œβ€Œβ€‹ο»Ώβ€‹β€β€‹ο»Ώβ€‹β€β€‹β€β€Œβ€Œβ€‹ο»Ώβ€Œβ€Œβ€Œβ€‹β€Œβ€‹β€‹β€ο»Ώβ€β€Œβ€β€‹ο»Ώβ€Œβ€β€β€‹β€Œβ€β€β€Œβ€Œβ€ο»Ώβ€‹β€Œβ€β€Œβ€‹β€Œο»Ώβ€‹β€β€Œβ€β€Œβ€Œβ€Œβ€ο»Ώβ€β€‹β€β€Œβ€Œβ€‹ο»Ώβ€Œβ€Œβ€Œβ€‹β€‹β€β€Œβ€Œο»Ώο»Ώβ€Œβ€β€ο»Ώβ€Œβ€β€Œβ€Œβ€Œο»Ώβ€β€Œβ€‹β€β€Œβ€Œβ€‹ο»Ώβ€‹ο»Ώβ€Œβ€‹β€Œβ€‹β€‹β€β€Œβ€Œβ€‹ο»Ώβ€‹ο»Ώβ€Œβ€‹β€Œβ€‹β€‹β€β€Œβ€Œβ€‹ο»Ώβ€‹β€β€‹ο»Ώβ€‹β€β€Œβ€‹β€‹β€β€Œβ€Œβ€‹ο»Ώβ€Œβ€β€β€‹β€Œβ€Œβ€‹β€β€Œβ€‹ο»Ώο»Ώβ€‹ο»Ώβ€Œο»Ώβ€Œβ€‹β€β€β€Œβ€‹β€ο»Ώβ€Œο»Ώβ€β€β€‹ο»Ώβ€‹ο»Ώβ€Œβ€Œβ€‹β€‹β€‹β€ο»Ώβ€Œβ€‹β€β€Œβ€Œβ€‹ο»Ώβ€‹β€β€‹ο»Ώβ€‹β€β€‹β€β€Œβ€Œβ€‹ο»Ώβ€Œβ€Œβ€Œβ€‹β€Œβ€‹β€‹β€ο»Ώβ€β€Œο»Ώβ€Œβ€‹β€Œβ€β€Œβ€Œβ€Œο»Ώβ€β€‹β€Œο»Ώβ€Œβ€‹β€‹β€β€Œβ€β€Œο»Ώβ€‹β€‹β€Œβ€β€Œβ€Œβ€Œο»Ώβ€‹β€β€Œο»Ώβ€‹ο»Ώβ€Œο»Ώβ€‹β€‹β€Œβ€β€Œβ€Œβ€Œβ€β€‹ο»Ώβ€Œο»Ώβ€Œβ€‹β€Œβ€β€β€Œβ€Œο»Ώβ€Œβ€β€Œβ€β€Œβ€Œβ€‹ο»Ώο»Ώβ€Œβ€Œο»Ώβ€‹β€‹β€Œο»Ώβ€Œβ€Œβ€Œβ€β€‹β€β€Œβ€ο»Ώβ€‹β€Œβ€β€β€Œβ€Œο»Ώβ€‹ο»Ώβ€Œβ€β€β€‹β€Œβ€β€Œβ€Œβ€Œβ€β€Œβ€‹β€‹β€β€‹β€β€Œο»Ώο»Ώβ€Œ

[Image: Image for post]β€‹β€‹β€‹β€‹β€Œο»Ώβ€ο»Ώβ€‹β€β€‹β€β€Œβ€ο»Ώο»Ώβ€Œο»Ώβ€‹β€β€Œβ€β€β€Œβ€Œβ€β€Œο»Ώβ€Œβ€β€β€Œβ€Œβ€ο»Ώβ€β€‹β€β€‹β€β€‹ο»Ώβ€β€β€‹β€β€‹β€β€Œο»Ώβ€‹ο»Ώβ€Œβ€β€‹β€Œβ€Œβ€ο»Ώβ€β€Œβ€β€β€Œβ€Œο»Ώβ€Œβ€‹β€Œο»Ώβ€β€Œβ€‹β€ο»Ώβ€β€Œβ€β€β€Œβ€Œβ€ο»Ώο»Ώβ€‹β€β€‹β€β€‹β€ο»Ώβ€‹β€‹β€β€‹β€β€Œβ€β€β€‹β€Œο»Ώβ€‹β€β€Œβ€β€Œβ€Œβ€Œβ€β€Œβ€β€‹β€β€‹β€β€‹ο»Ώβ€β€β€‹β€β€‹β€β€Œβ€β€β€‹β€Œο»Ώβ€Œβ€‹β€Œο»Ώβ€Œβ€‹β€Œο»Ώβ€‹β€‹β€Œο»Ώβ€‹ο»Ώβ€‹ο»Ώβ€β€β€‹β€ο»Ώο»Ώβ€‹β€ο»Ώο»Ώβ€Œβ€β€β€Œβ€Œβ€ο»Ώβ€β€Œο»Ώβ€Œβ€‹β€Œβ€β€Œβ€Œβ€Œβ€ο»Ώβ€‹β€‹ο»Ώβ€Œβ€‹β€‹ο»Ώβ€Œο»Ώβ€‹ο»Ώβ€‹β€Œβ€‹β€ο»Ώβ€β€Œο»Ώβ€‹ο»Ώβ€Œβ€β€‹β€Œβ€Œβ€ο»Ώβ€β€Œβ€β€β€Œβ€Œο»Ώβ€Œβ€‹β€Œο»Ώβ€β€Œβ€‹β€ο»Ώβ€β€Œο»Ώβ€‹ο»Ώβ€Œο»Ώβ€Œβ€‹β€Œο»Ώβ€Œβ€Œβ€Œβ€β€Œβ€‹β€Œβ€β€β€Œβ€Œβ€ο»Ώο»Ώβ€‹β€ο»Ώο»Ώβ€Œβ€β€β€Œβ€Œβ€ο»Ώβ€β€Œο»Ώβ€Œβ€‹β€Œβ€β€Œβ€Œβ€Œβ€ο»Ώβ€β€Œο»Ώβ€Œβ€‹β€‹β€ο»Ώο»Ώβ€Œβ€β€Œβ€Œβ€Œβ€β€Œβ€‹β€Œβ€β€β€Œβ€Œο»Ώβ€Œβ€‹β€‹β€ο»Ώο»Ώβ€Œβ€ο»Ώβ€Œβ€Œβ€ο»Ώο»Ώβ€Œβ€β€Œβ€‹β€Œβ€β€Œβ€Œβ€‹ο»Ώο»Ώβ€Œβ€Œο»Ώβ€‹β€‹β€Œο»Ώβ€‹β€β€Œβ€β€Œβ€Œβ€Œο»Ώβ€‹ο»Ώβ€Œβ€β€Œβ€Œβ€Œβ€ο»Ώβ€β€Œο»Ώβ€Œβ€‹β€Œβ€β€‹β€Œβ€Œο»Ώβ€Œβ€‹β€Œβ€β€β€Œβ€Œβ€ο»Ώο»Ώβ€Œβ€ο»Ώβ€β€‹ο»Ώβ€ο»Ώβ€Œβ€β€β€Œβ€Œβ€β€Œβ€‹β€‹ο»Ώο»Ώβ€Œβ€Œβ€β€Œο»Ώβ€Œο»Ώβ€‹β€‹β€Œβ€β€ο»Ώβ€Œβ€Œβ€Œβ€β€Œβ€β€‹β€Œβ€Œο»Ώβ€Œβ€‹β€Œο»Ώβ€Œβ€Œβ€Œβ€β€Œβ€β€‹ο»Ώβ€Œβ€β€Œβ€Œβ€Œβ€Œβ€Œβ€ο»Ώβ€Œβ€Œβ€Œβ€‹β€Œβ€Œο»Ώβ€Œβ€β€Œο»Ώβ€Œβ€Œβ€Œβ€‹ο»Ώο»Ώβ€Œβ€ο»Ώβ€‹β€Œβ€β€Œβ€β€Œο»Ώβ€β€β€‹ο»Ώβ€Œβ€‹β€Œβ€ο»Ώβ€β€Œβ€‹β€Œο»Ώβ€Œβ€‹ο»Ώο»Ώβ€‹ο»Ώβ€ο»Ώβ€Œο»Ώβ€Œβ€‹β€Œο»Ώβ€β€Œβ€Œο»Ώβ€‹β€‹β€Œβ€β€Œβ€Œβ€‹ο»Ώο»Ώβ€Œβ€Œβ€β€‹β€β€Œβ€ο»Ώβ€‹β€Œβ€ο»Ώο»Ώβ€Œβ€β€Œο»Ώβ€‹ο»Ώβ€ο»Ώβ€Œο»Ώβ€‹β€‹β€Œβ€β€‹β€Œβ€Œο»Ώβ€Œβ€‹β€Œβ€β€β€‹β€‹ο»Ώο»Ώβ€Œβ€Œο»Ώβ€‹β€‹β€Œβ€β€‹β€Œβ€Œβ€β€Œο»Ώβ€Œβ€β€Œβ€Œβ€Œβ€‹β€‹β€β€Œο»Ώβ€Œβ€Œβ€Œβ€β€β€Œβ€Œβ€ο»Ώβ€‹β€Œβ€β€Œβ€‹β€Œβ€β€Œβ€Œβ€Œο»Ώβ€‹β€β€‹β€β€Œβ€Œβ€‹ο»Ώβ€Œβ€Œβ€Œβ€‹β€‹β€β€Œβ€Œο»Ώο»Ώβ€Œβ€β€ο»Ώβ€Œβ€β€Œβ€Œβ€Œο»Ώβ€β€Œβ€‹β€β€Œβ€Œβ€‹ο»Ώβ€‹ο»Ώβ€Œβ€‹β€Œβ€‹β€‹β€β€Œβ€Œβ€‹ο»Ώβ€‹ο»Ώβ€Œβ€‹β€Œβ€‹β€‹β€β€Œβ€Œβ€‹ο»Ώβ€‹β€β€‹ο»Ώβ€‹β€β€Œβ€‹β€β€β€‹ο»Ώβ€‹β€‹β€‹ο»Ώβ€Œο»Ώβ€Œο»Ώβ€β€β€‹β€ο»Ώβ€Œβ€Œβ€β€β€Œβ€Œβ€Œβ€‹β€β€Œβ€β€‹β€β€Œβ€ο»Ώβ€Œβ€Œβ€β€β€Œβ€Œβ€Œβ€‹β€‹β€Œβ€Œβ€Œβ€‹β€‹β€β€Œβ€Œβ€‹ο»Ώβ€‹β€β€‹ο»Ώβ€‹β€β€‹β€β€Œβ€Œβ€‹ο»Ώβ€Œβ€Œβ€Œβ€‹β€Œβ€‹β€‹β€ο»Ώβ€β€Œο»Ώβ€‹β€β€Œβ€β€β€Œβ€Œβ€β€‹ο»Ώβ€Œβ€β€β€‹β€Œβ€Œβ€Œβ€‹β€Œβ€β€Œβ€Œβ€Œο»Ώβ€β€‹β€Œο»Ώβ€Œβ€‹β€‹β€β€Œβ€Œβ€‹ο»Ώβ€Œβ€Œβ€Œβ€‹β€‹β€β€Œβ€Œο»Ώο»Ώβ€Œβ€β€ο»Ώβ€Œβ€β€Œβ€Œβ€Œο»Ώβ€β€Œβ€‹β€β€Œβ€Œβ€‹ο»Ώβ€‹ο»Ώβ€Œβ€‹β€Œβ€‹β€‹β€β€Œβ€Œβ€‹ο»Ώβ€‹ο»Ώβ€Œβ€‹β€Œβ€‹β€‹β€β€Œβ€Œβ€‹ο»Ώβ€‹β€β€‹ο»Ώβ€‹β€β€Œβ€‹β€Œο»Ώβ€Œβ€Œβ€Œο»Ώβ€Œβ€‹ο»Ώβ€Œβ€Œβ€ο»Ώο»Ώβ€‹ο»Ώβ€‹ο»Ώβ€Œβ€ο»Ώβ€‹β€Œβ€Œβ€β€β€Œβ€ο»Ώβ€Œβ€Œο»Ώβ€Œβ€β€Œο»Ώβ€‹ο»Ώβ€Œβ€β€β€β€Œβ€β€β€β€‹β€β€Œβ€Œβ€‹ο»Ώβ€‹β€β€‹ο»Ώβ€‹β€β€‹β€β€Œβ€Œβ€‹ο»Ώβ€Œβ€Œβ€Œβ€‹β€Œβ€‹β€‹β€ο»Ώβ€β€Œβ€β€‹ο»Ώβ€Œβ€β€β€‹β€Œβ€β€β€Œβ€Œβ€ο»Ώβ€‹β€Œβ€β€Œβ€‹β€Œο»Ώβ€‹β€β€Œβ€β€Œβ€Œβ€Œβ€ο»Ώβ€β€‹β€β€Œβ€Œβ€‹ο»Ώβ€Œβ€Œβ€Œβ€‹β€‹β€β€Œβ€Œο»Ώο»Ώβ€Œβ€β€ο»Ώβ€Œβ€β€Œβ€Œβ€Œο»Ώβ€β€Œβ€‹β€β€Œβ€Œβ€‹ο»Ώβ€‹ο»Ώβ€Œβ€‹β€Œβ€‹β€‹β€β€Œβ€Œβ€‹ο»Ώβ€‹ο»Ώβ€Œβ€‹β€Œβ€‹β€‹β€β€Œβ€Œβ€‹ο»Ώβ€‹β€β€‹ο»Ώβ€‹β€β€‹ο»Ώβ€Œβ€Œβ€Œβ€Œβ€Œβ€Œβ€Œο»Ώβ€Œο»Ώβ€Œβ€Œβ€‹ο»Ώβ€Œβ€Œβ€‹β€‹β€Œβ€β€‹β€β€Œβ€‹β€β€Œβ€Œο»Ώβ€‹β€‹β€Œβ€ο»Ώβ€‹β€Œο»Ώβ€β€Œβ€Œβ€β€β€Œβ€Œβ€ο»Ώβ€β€‹β€β€Œβ€Œβ€‹ο»Ώβ€‹β€β€‹ο»Ώβ€‹β€β€‹β€β€Œβ€Œβ€‹ο»Ώβ€Œβ€Œβ€Œβ€‹β€Œβ€‹β€‹β€ο»Ώβ€β€Œο»Ώβ€Œβ€‹β€Œβ€β€Œβ€Œβ€Œο»Ώβ€β€‹β€Œο»Ώβ€Œβ€‹β€‹ο»Ώο»Ώο»Ώβ€Œβ€β€‹β€β€Œβ€β€‹β€Œβ€Œο»Ώβ€‹ο»Ώβ€Œβ€β€Œβ€Œβ€Œβ€Œβ€Œβ€Œβ€Œο»Ώβ€‹β€β€Œβ€ο»Ώβ€‹β€‹ο»Ώο»Ώβ€Œβ€Œβ€β€β€‹β€Œο»Ώβ€Œβ€‹β€Œο»Ώβ€Œβ€‹β€Œο»Ώβ€‹β€‹β€Œο»Ώβ€‹ο»Ώβ€‹β€β€Œβ€Œβ€‹ο»Ώβ€‹ο»Ώβ€Œβ€‹β€‹β€Œβ€‹β€β€Œβ€Œβ€‹ο»Ώβ€‹β€β€Œβ€‹β€Œβ€β€‹β€β€Œβ€Œβ€‹ο»Ώβ€‹β€β€Œβ€‹β€Œβ€β€Œβ€β€β€Œβ€Œβ€ο»Ώβ€β€Œο»Ώβ€Œβ€‹β€Œβ€β€Œβ€Œβ€Œβ€ο»Ώβ€‹β€‹ο»Ώβ€Œβ€‹β€‹ο»Ώβ€Œο»Ώβ€‹ο»Ώβ€‹β€Œβ€‹β€ο»Ώβ€β€Œο»Ώβ€‹ο»Ώβ€Œβ€β€‹β€Œβ€Œβ€ο»Ώβ€β€Œβ€β€β€Œβ€Œο»Ώβ€Œβ€‹β€Œο»Ώβ€β€Œβ€‹β€ο»Ώβ€β€Œο»Ώβ€‹ο»Ώβ€Œο»Ώβ€Œβ€‹β€Œο»Ώβ€Œβ€Œβ€Œβ€β€Œβ€‹β€Œβ€β€β€Œβ€Œβ€ο»Ώο»Ώβ€‹β€β€Œβ€β€Œβ€β€β€Œβ€Œβ€β€Œβ€‹β€‹ο»Ώο»Ώβ€Œβ€Œβ€β€Œο»Ώβ€Œο»Ώβ€‹β€‹β€Œβ€β€ο»Ώβ€Œβ€Œβ€Œβ€β€Œβ€β€‹β€Œβ€Œο»Ώβ€Œβ€‹β€Œο»Ώβ€Œβ€Œβ€Œβ€β€Œβ€β€‹ο»Ώβ€Œβ€β€Œβ€Œβ€Œβ€Œβ€Œβ€ο»Ώβ€Œβ€Œβ€Œβ€‹β€Œβ€Œο»Ώβ€Œβ€β€Œο»Ώβ€Œβ€Œβ€Œβ€‹ο»Ώο»Ώβ€Œβ€ο»Ώβ€‹β€Œβ€β€Œβ€β€Œο»Ώβ€β€β€‹ο»Ώβ€Œβ€‹β€Œβ€ο»Ώβ€β€Œβ€‹β€Œο»Ώβ€Œβ€‹ο»Ώο»Ώβ€‹β€β€Œβ€β€Œο»Ώβ€Œβ€‹β€Œο»Ώβ€β€Œβ€Œο»Ώβ€‹β€‹β€Œβ€β€Œβ€Œβ€‹ο»Ώο»Ώβ€Œβ€Œβ€β€‹β€β€Œβ€ο»Ώβ€‹β€Œβ€ο»Ώο»Ώβ€Œβ€β€Œο»Ώβ€‹β€β€Œβ€β€Œο»Ώβ€‹β€‹β€Œβ€β€‹β€Œβ€Œο»Ώβ€Œβ€‹β€Œβ€β€β€‹β€‹ο»Ώο»Ώβ€Œβ€Œο»Ώβ€‹β€‹β€Œβ€β€‹β€Œβ€Œβ€β€Œο»Ώβ€Œβ€β€Œβ€Œβ€Œβ€‹β€‹β€β€Œο»Ώβ€Œβ€Œβ€Œβ€β€β€Œβ€Œβ€ο»Ώβ€‹β€Œβ€β€Œβ€‹β€Œβ€β€Œβ€Œβ€Œο»Ώβ€‹β€β€‹β€β€Œβ€Œβ€‹ο»Ώβ€Œβ€Œβ€Œβ€‹β€‹β€β€Œβ€Œο»Ώο»Ώβ€Œβ€β€ο»Ώβ€Œβ€β€Œβ€Œβ€Œο»Ώβ€β€Œβ€‹β€β€Œβ€Œβ€‹ο»Ώβ€‹ο»Ώβ€Œβ€‹β€Œβ€‹β€‹β€β€Œβ€Œβ€‹ο»Ώβ€‹ο»Ώβ€Œβ€‹β€Œβ€‹β€‹β€β€Œβ€Œβ€‹ο»Ώβ€‹β€β€‹ο»Ώβ€‹β€β€Œβ€‹β€β€β€‹ο»Ώβ€‹β€‹β€‹ο»Ώβ€Œο»Ώβ€Œο»Ώβ€β€β€‹β€ο»Ώβ€Œβ€Œβ€β€β€Œβ€Œβ€Œβ€‹β€β€Œβ€β€‹β€β€Œβ€ο»Ώβ€Œβ€Œβ€β€β€Œβ€Œβ€Œβ€‹β€‹β€Œβ€Œβ€Œβ€‹β€‹β€β€Œβ€Œβ€‹ο»Ώβ€‹β€β€‹ο»Ώβ€‹β€β€‹β€β€Œβ€Œβ€‹ο»Ώβ€Œβ€Œβ€Œβ€‹β€Œβ€‹β€‹β€ο»Ώβ€β€Œο»Ώβ€‹β€β€Œβ€β€β€Œβ€Œβ€β€‹ο»Ώβ€Œβ€β€β€‹β€Œβ€Œβ€Œβ€‹β€Œβ€β€Œβ€Œβ€Œο»Ώβ€β€‹β€Œο»Ώβ€Œβ€‹β€‹β€β€Œβ€Œβ€‹ο»Ώβ€Œβ€Œβ€Œβ€‹β€‹β€β€Œβ€Œο»Ώο»Ώβ€Œβ€β€ο»Ώβ€Œβ€β€Œβ€Œβ€Œο»Ώβ€β€Œβ€‹β€β€Œβ€Œβ€‹ο»Ώβ€‹ο»Ώβ€Œβ€‹β€Œβ€‹β€‹β€β€Œβ€Œβ€‹ο»Ώβ€‹ο»Ώβ€Œβ€‹β€Œβ€‹β€‹β€β€Œβ€Œβ€‹ο»Ώβ€‹β€β€‹ο»Ώβ€‹β€β€Œβ€‹β€Œο»Ώβ€Œβ€Œβ€Œο»Ώβ€Œβ€‹ο»Ώβ€Œβ€Œβ€ο»Ώο»Ώβ€‹ο»Ώβ€‹ο»Ώβ€Œβ€ο»Ώβ€‹β€Œβ€Œβ€β€β€Œβ€ο»Ώβ€Œβ€Œο»Ώβ€Œβ€β€Œο»Ώβ€‹ο»Ώβ€Œβ€β€β€β€Œβ€β€β€β€‹β€β€Œβ€Œβ€‹ο»Ώβ€‹β€β€‹ο»Ώβ€‹β€β€‹β€β€Œβ€Œβ€‹ο»Ώβ€Œβ€Œβ€Œβ€‹β€Œβ€‹β€‹β€ο»Ώβ€β€Œβ€β€‹ο»Ώβ€Œβ€β€β€‹β€Œβ€β€β€Œβ€Œβ€ο»Ώβ€‹β€Œβ€β€Œβ€‹β€Œο»Ώβ€‹β€β€Œβ€β€Œβ€Œβ€Œβ€ο»Ώβ€β€‹β€β€Œβ€Œβ€‹ο»Ώβ€Œβ€Œβ€Œβ€‹β€‹β€β€Œβ€Œο»Ώο»Ώβ€Œβ€β€ο»Ώβ€Œβ€β€Œβ€Œβ€Œο»Ώβ€β€Œβ€‹β€β€Œβ€Œβ€‹ο»Ώβ€‹ο»Ώβ€Œβ€‹β€Œβ€‹β€‹β€β€Œβ€Œβ€‹ο»Ώβ€‹ο»Ώβ€Œβ€‹β€Œβ€‹β€‹β€β€Œβ€Œβ€‹ο»Ώβ€‹β€β€‹ο»Ώβ€‹β€β€‹ο»Ώβ€Œβ€Œβ€Œβ€Œβ€Œβ€Œβ€Œο»Ώβ€Œο»Ώβ€Œβ€Œβ€‹ο»Ώβ€Œβ€Œβ€‹β€‹β€Œβ€β€‹β€β€Œβ€‹β€β€Œβ€Œο»Ώβ€‹β€‹β€Œβ€ο»Ώβ€‹β€Œο»Ώβ€β€Œβ€Œβ€β€β€Œβ€Œβ€ο»Ώβ€β€‹β€β€Œβ€Œβ€‹ο»Ώβ€‹β€β€‹ο»Ώβ€‹β€β€‹β€β€Œβ€Œβ€‹ο»Ώβ€Œβ€Œβ€Œβ€‹β€Œβ€‹β€‹β€ο»Ώβ€β€Œο»Ώβ€Œβ€‹β€Œβ€β€Œβ€Œβ€Œο»Ώβ€β€‹β€Œο»Ώβ€Œβ€‹β€‹β€β€Œβ€β€Œο»Ώβ€‹β€‹β€Œβ€β€Œβ€Œβ€Œο»Ώβ€‹β€β€Œο»Ώβ€‹ο»Ώβ€Œο»Ώβ€‹β€‹β€Œβ€β€Œβ€Œβ€Œβ€β€‹ο»Ώβ€Œο»Ώβ€Œβ€‹β€Œβ€β€β€Œβ€Œο»Ώβ€Œβ€β€Œβ€β€Œβ€Œβ€‹ο»Ώο»Ώβ€Œβ€Œο»Ώβ€‹β€‹β€Œο»Ώβ€Œβ€Œβ€Œβ€β€‹β€β€Œβ€ο»Ώβ€‹β€Œβ€β€β€Œβ€Œο»Ώβ€‹ο»Ώβ€Œβ€β€β€‹β€Œβ€β€Œβ€Œβ€Œβ€β€Œβ€‹β€‹β€β€‹β€β€Œο»Ώο»Ώβ€Œ

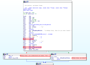
PART 1 β€” I_W4NT_T0_B3_4_CYB0RGβ€‹β€‹β€‹β€‹β€Œο»Ώβ€ο»Ώβ€‹β€β€‹β€β€Œβ€ο»Ώο»Ώβ€Œο»Ώβ€‹β€β€Œβ€β€β€Œβ€Œβ€β€Œο»Ώβ€Œβ€β€β€Œβ€Œβ€ο»Ώβ€β€‹β€β€‹β€β€‹ο»Ώβ€β€β€‹β€β€‹β€β€Œο»Ώβ€‹ο»Ώβ€Œβ€β€‹β€Œβ€Œβ€ο»Ώβ€β€Œβ€β€β€Œβ€Œο»Ώβ€Œβ€‹β€Œο»Ώβ€β€Œβ€‹β€ο»Ώβ€β€Œβ€β€β€Œβ€Œβ€ο»Ώο»Ώβ€‹β€β€‹β€β€‹β€ο»Ώβ€‹β€‹β€β€‹β€β€Œβ€β€β€‹β€Œο»Ώβ€‹β€β€Œβ€β€Œβ€Œβ€Œβ€β€Œβ€β€‹β€β€‹β€β€‹ο»Ώβ€β€β€‹β€β€‹β€β€Œβ€β€β€‹β€Œο»Ώβ€Œβ€‹β€Œο»Ώβ€Œβ€‹β€Œο»Ώβ€‹β€‹β€Œο»Ώβ€‹ο»Ώβ€‹ο»Ώβ€β€β€‹β€ο»Ώο»Ώβ€‹β€ο»Ώο»Ώβ€Œβ€β€β€Œβ€Œβ€ο»Ώβ€β€Œο»Ώβ€Œβ€‹β€Œβ€β€Œβ€Œβ€Œβ€ο»Ώβ€‹β€‹ο»Ώβ€Œβ€‹β€‹ο»Ώβ€Œο»Ώβ€‹ο»Ώβ€‹β€Œβ€‹β€ο»Ώβ€β€Œο»Ώβ€‹ο»Ώβ€Œβ€β€‹β€Œβ€Œβ€ο»Ώβ€β€Œβ€β€β€Œβ€Œο»Ώβ€Œβ€‹β€Œο»Ώβ€β€Œβ€‹β€ο»Ώβ€β€Œο»Ώβ€‹ο»Ώβ€Œο»Ώβ€Œβ€‹β€Œο»Ώβ€Œβ€Œβ€Œβ€β€Œβ€‹β€Œβ€β€β€Œβ€Œβ€ο»Ώο»Ώβ€‹β€ο»Ώο»Ώβ€Œβ€β€β€Œβ€Œβ€ο»Ώβ€β€Œο»Ώβ€Œβ€‹β€Œβ€β€Œβ€Œβ€Œβ€ο»Ώβ€β€Œο»Ώβ€Œβ€‹β€‹β€ο»Ώο»Ώβ€Œβ€β€Œβ€Œβ€Œβ€β€Œβ€‹β€Œβ€β€β€Œβ€Œο»Ώβ€Œβ€‹β€‹β€ο»Ώο»Ώβ€Œβ€ο»Ώβ€Œβ€Œβ€ο»Ώο»Ώβ€Œβ€β€Œβ€‹β€Œβ€β€Œβ€Œβ€‹ο»Ώο»Ώβ€Œβ€Œο»Ώβ€‹β€‹β€Œο»Ώβ€‹β€β€Œβ€β€Œβ€Œβ€Œο»Ώβ€‹ο»Ώβ€Œβ€β€Œβ€Œβ€Œβ€ο»Ώβ€β€Œο»Ώβ€Œβ€‹β€Œβ€β€‹β€Œβ€Œο»Ώβ€Œβ€‹β€Œβ€β€β€Œβ€Œβ€ο»Ώο»Ώβ€Œβ€ο»Ώβ€β€‹ο»Ώβ€ο»Ώβ€Œβ€β€β€Œβ€Œβ€β€Œβ€‹β€‹ο»Ώο»Ώβ€Œβ€Œβ€β€Œο»Ώβ€Œο»Ώβ€‹β€‹β€Œβ€β€ο»Ώβ€Œβ€Œβ€Œβ€β€Œβ€β€‹β€Œβ€Œο»Ώβ€Œβ€‹β€Œο»Ώβ€Œβ€Œβ€Œβ€β€Œβ€β€‹ο»Ώβ€Œβ€β€Œβ€Œβ€Œβ€Œβ€Œβ€ο»Ώβ€Œβ€Œβ€Œβ€‹β€Œβ€Œο»Ώβ€Œβ€β€Œο»Ώβ€Œβ€Œβ€Œβ€‹ο»Ώο»Ώβ€Œβ€ο»Ώβ€‹β€Œβ€β€Œβ€β€Œο»Ώβ€β€β€‹ο»Ώβ€Œβ€‹β€Œβ€ο»Ώβ€β€Œβ€‹β€Œο»Ώβ€Œβ€‹ο»Ώο»Ώβ€‹ο»Ώβ€ο»Ώβ€Œο»Ώβ€Œβ€‹β€Œο»Ώβ€β€Œβ€Œο»Ώβ€‹β€‹β€Œβ€β€Œβ€Œβ€‹ο»Ώο»Ώβ€Œβ€Œβ€β€‹β€β€Œβ€ο»Ώβ€‹β€Œβ€ο»Ώο»Ώβ€Œβ€β€Œο»Ώβ€‹ο»Ώβ€ο»Ώβ€Œο»Ώβ€‹β€‹β€Œβ€β€‹β€Œβ€Œο»Ώβ€Œβ€‹β€Œβ€β€β€‹β€‹ο»Ώο»Ώβ€Œβ€Œο»Ώβ€‹β€‹β€Œβ€β€‹β€Œβ€Œβ€β€Œο»Ώβ€Œβ€β€Œβ€Œβ€Œβ€‹β€‹β€β€Œο»Ώβ€Œβ€Œβ€Œβ€β€β€Œβ€Œβ€ο»Ώβ€‹β€Œβ€β€Œβ€‹β€Œβ€β€Œβ€Œβ€Œο»Ώβ€‹β€β€‹β€β€Œβ€Œβ€‹ο»Ώβ€Œβ€Œβ€Œβ€‹β€‹β€β€Œβ€Œο»Ώο»Ώβ€Œβ€β€ο»Ώβ€Œβ€β€Œβ€Œβ€Œο»Ώβ€β€Œβ€‹β€β€Œβ€Œβ€‹ο»Ώβ€‹ο»Ώβ€Œβ€‹β€Œβ€‹β€‹β€β€Œβ€Œβ€‹ο»Ώβ€‹ο»Ώβ€Œβ€‹β€Œβ€‹β€‹β€β€Œβ€Œβ€‹ο»Ώβ€‹β€β€‹ο»Ώβ€‹β€β€Œβ€‹β€β€β€‹ο»Ώβ€‹β€‹β€‹ο»Ώβ€Œο»Ώβ€Œο»Ώβ€β€β€‹β€ο»Ώβ€Œβ€Œβ€β€β€Œβ€Œβ€Œβ€‹β€β€Œβ€β€‹β€β€Œβ€ο»Ώβ€Œβ€Œβ€β€β€Œβ€Œβ€Œβ€‹β€‹β€Œβ€Œβ€Œβ€‹β€‹β€β€Œβ€Œβ€‹ο»Ώβ€‹β€β€‹ο»Ώβ€‹β€β€‹β€β€Œβ€Œβ€‹ο»Ώβ€Œβ€Œβ€Œβ€‹β€Œβ€‹β€‹β€ο»Ώβ€β€Œο»Ώβ€‹β€β€Œβ€β€β€Œβ€Œβ€β€‹ο»Ώβ€Œβ€β€β€‹β€Œβ€Œβ€Œβ€‹β€Œβ€β€Œβ€Œβ€Œο»Ώβ€β€‹β€Œο»Ώβ€Œβ€‹β€‹β€β€Œβ€Œβ€‹ο»Ώβ€Œβ€Œβ€Œβ€‹β€‹β€β€Œβ€Œο»Ώο»Ώβ€Œβ€β€ο»Ώβ€Œβ€β€Œβ€Œβ€Œο»Ώβ€β€Œβ€‹β€β€Œβ€Œβ€‹ο»Ώβ€‹ο»Ώβ€Œβ€‹β€Œβ€‹β€‹β€β€Œβ€Œβ€‹ο»Ώβ€‹ο»Ώβ€Œβ€‹β€Œβ€‹β€‹β€β€Œβ€Œβ€‹ο»Ώβ€‹β€β€‹ο»Ώβ€‹β€β€‹ο»Ώβ€Œο»Ώβ€Œβ€Œο»Ώο»Ώβ€‹β€ο»Ώβ€Œβ€‹ο»Ώβ€β€‹β€Œβ€β€‹β€β€Œβ€‹β€Œο»Ώβ€Œβ€Œβ€β€Œβ€Œβ€β€‹β€β€Œβ€‹β€Œο»Ώβ€Œβ€Œο»Ώο»Ώβ€Œβ€‹ο»Ώβ€β€Œο»Ώβ€Œο»Ώβ€‹β€β€Œβ€Œβ€‹ο»Ώβ€‹β€β€‹ο»Ώβ€‹β€β€‹β€β€Œβ€Œβ€‹ο»Ώβ€Œβ€Œβ€Œβ€‹β€Œβ€‹β€‹β€ο»Ώβ€β€Œβ€β€‹ο»Ώβ€Œβ€β€β€‹β€Œβ€β€β€Œβ€Œβ€ο»Ώβ€‹β€Œβ€β€Œβ€‹β€Œο»Ώβ€‹β€β€Œβ€β€Œβ€Œβ€Œβ€ο»Ώβ€β€‹β€β€Œβ€Œβ€‹ο»Ώβ€Œβ€Œβ€Œβ€‹β€‹β€β€Œβ€Œο»Ώο»Ώβ€Œβ€β€ο»Ώβ€Œβ€β€Œβ€Œβ€Œο»Ώβ€β€Œβ€‹β€β€Œβ€Œβ€‹ο»Ώβ€‹ο»Ώβ€Œβ€‹β€Œβ€‹β€‹β€β€Œβ€Œβ€‹ο»Ώβ€‹ο»Ώβ€Œβ€‹β€Œβ€‹β€‹β€β€Œβ€Œβ€‹ο»Ώβ€‹β€β€‹ο»Ώβ€‹β€β€‹ο»Ώβ€β€Œβ€Œβ€Œβ€β€β€Œβ€‹ο»Ώβ€β€Œβ€β€‹ο»Ώβ€Œβ€‹β€‹β€β€Œο»Ώβ€Œβ€Œβ€‹ο»Ώβ€Œβ€β€Œβ€Œο»Ώο»Ώβ€Œβ€Œβ€Œο»Ώβ€Œβ€β€Œβ€β€Œβ€‹β€Œβ€‹β€‹ο»Ώβ€Œο»Ώβ€‹β€β€Œβ€Œβ€‹ο»Ώβ€‹β€β€‹ο»Ώβ€‹β€β€‹β€β€Œβ€Œβ€‹ο»Ώβ€Œβ€Œβ€Œβ€‹β€Œβ€‹β€‹β€ο»Ώβ€β€Œο»Ώβ€Œβ€‹β€Œβ€β€Œβ€Œβ€Œο»Ώβ€β€‹β€Œο»Ώβ€Œβ€‹β€‹ο»Ώο»Ώο»Ώβ€Œβ€β€‹β€β€Œβ€β€‹β€Œβ€Œο»Ώβ€‹ο»Ώβ€Œβ€β€Œβ€Œβ€Œβ€Œβ€Œβ€Œβ€Œο»Ώβ€‹β€β€Œβ€ο»Ώβ€‹β€‹ο»Ώο»Ώβ€Œβ€Œβ€β€β€‹β€Œο»Ώβ€Œβ€‹β€Œο»Ώβ€Œβ€‹β€Œο»Ώβ€‹β€‹β€Œο»Ώβ€‹ο»Ώβ€‹β€β€Œβ€Œβ€‹ο»Ώβ€‹ο»Ώβ€Œβ€‹β€‹β€Œβ€‹β€β€Œβ€Œβ€‹ο»Ώβ€‹β€β€Œβ€‹β€Œβ€β€‹β€β€Œβ€Œβ€‹ο»Ώβ€‹β€β€Œβ€‹β€Œβ€β€Œβ€β€β€Œβ€Œβ€ο»Ώβ€β€Œο»Ώβ€Œβ€‹β€Œβ€β€Œβ€Œβ€Œβ€ο»Ώβ€‹β€‹ο»Ώβ€Œβ€‹β€‹ο»Ώβ€Œο»Ώβ€‹ο»Ώβ€‹β€Œβ€‹β€ο»Ώβ€β€Œο»Ώβ€‹ο»Ώβ€Œβ€β€‹β€Œβ€Œβ€ο»Ώβ€β€Œβ€β€β€Œβ€Œο»Ώβ€Œβ€‹β€Œο»Ώβ€β€Œβ€‹β€ο»Ώβ€β€Œο»Ώβ€‹ο»Ώβ€Œο»Ώβ€Œβ€‹β€Œο»Ώβ€Œβ€Œβ€Œβ€β€Œβ€‹β€Œβ€β€β€Œβ€Œβ€ο»Ώο»Ώβ€‹β€β€Œβ€β€Œβ€β€β€Œβ€Œβ€β€Œβ€‹β€‹ο»Ώο»Ώβ€Œβ€Œβ€β€Œο»Ώβ€Œο»Ώβ€‹β€‹β€Œβ€β€ο»Ώβ€Œβ€Œβ€Œβ€β€Œβ€β€‹β€Œβ€Œο»Ώβ€Œβ€‹β€Œο»Ώβ€Œβ€Œβ€Œβ€β€Œβ€β€‹ο»Ώβ€Œβ€β€Œβ€Œβ€Œβ€Œβ€Œβ€ο»Ώβ€Œβ€Œβ€Œβ€‹β€Œβ€Œο»Ώβ€Œβ€β€Œο»Ώβ€Œβ€Œβ€Œβ€‹ο»Ώο»Ώβ€Œβ€ο»Ώβ€‹β€Œβ€β€Œβ€β€Œο»Ώβ€β€β€‹ο»Ώβ€Œβ€‹β€Œβ€ο»Ώβ€β€Œβ€‹β€Œο»Ώβ€Œβ€‹ο»Ώο»Ώβ€‹β€β€Œβ€β€Œο»Ώβ€Œβ€‹β€Œο»Ώβ€β€Œβ€Œο»Ώβ€‹β€‹β€Œβ€β€Œβ€Œβ€‹ο»Ώο»Ώβ€Œβ€Œβ€β€‹β€β€Œβ€ο»Ώβ€‹β€Œβ€ο»Ώο»Ώβ€Œβ€β€Œο»Ώβ€‹β€β€Œβ€β€Œο»Ώβ€‹β€‹β€Œβ€β€‹β€Œβ€Œο»Ώβ€Œβ€‹β€Œβ€β€β€‹β€‹ο»Ώο»Ώβ€Œβ€Œο»Ώβ€‹β€‹β€Œβ€β€‹β€Œβ€Œβ€β€Œο»Ώβ€Œβ€β€Œβ€Œβ€Œβ€‹β€‹β€β€Œο»Ώβ€Œβ€Œβ€Œβ€β€β€Œβ€Œβ€ο»Ώβ€‹β€Œβ€β€Œβ€‹β€Œβ€β€Œβ€Œβ€Œο»Ώβ€‹β€β€‹β€β€Œβ€Œβ€‹ο»Ώβ€Œβ€Œβ€Œβ€‹β€‹β€β€Œβ€Œο»Ώο»Ώβ€Œβ€β€ο»Ώβ€Œβ€β€Œβ€Œβ€Œο»Ώβ€β€Œβ€‹β€β€Œβ€Œβ€‹ο»Ώβ€‹ο»Ώβ€Œβ€‹β€Œβ€‹β€‹β€β€Œβ€Œβ€‹ο»Ώβ€‹ο»Ώβ€Œβ€‹β€Œβ€‹β€‹β€β€Œβ€Œβ€‹ο»Ώβ€‹β€β€‹ο»Ώβ€‹β€β€Œβ€‹β€β€β€‹ο»Ώβ€‹β€‹β€‹ο»Ώβ€Œο»Ώβ€Œο»Ώβ€β€β€‹β€ο»Ώβ€Œβ€Œβ€β€β€Œβ€Œβ€Œβ€‹β€β€Œβ€β€‹β€β€Œβ€ο»Ώβ€Œβ€Œβ€β€β€Œβ€Œβ€Œβ€‹β€‹β€Œβ€Œβ€Œβ€‹β€‹β€β€Œβ€Œβ€‹ο»Ώβ€‹β€β€‹ο»Ώβ€‹β€β€‹β€β€Œβ€Œβ€‹ο»Ώβ€Œβ€Œβ€Œβ€‹β€Œβ€‹β€‹β€ο»Ώβ€β€Œο»Ώβ€‹β€β€Œβ€β€β€Œβ€Œβ€β€‹ο»Ώβ€Œβ€β€β€‹β€Œβ€Œβ€Œβ€‹β€Œβ€β€Œβ€Œβ€Œο»Ώβ€β€‹β€Œο»Ώβ€Œβ€‹β€‹β€β€Œβ€Œβ€‹ο»Ώβ€Œβ€Œβ€Œβ€‹β€‹β€β€Œβ€Œο»Ώο»Ώβ€Œβ€β€ο»Ώβ€Œβ€β€Œβ€Œβ€Œο»Ώβ€β€Œβ€‹β€β€Œβ€Œβ€‹ο»Ώβ€‹ο»Ώβ€Œβ€‹β€Œβ€‹β€‹β€β€Œβ€Œβ€‹ο»Ώβ€‹ο»Ώβ€Œβ€‹β€Œβ€‹β€‹β€β€Œβ€Œβ€‹ο»Ώβ€‹β€β€‹ο»Ώβ€‹β€β€‹ο»Ώβ€Œο»Ώβ€Œβ€Œο»Ώο»Ώβ€‹β€ο»Ώβ€Œβ€‹ο»Ώβ€β€‹β€Œβ€β€‹β€β€Œβ€‹β€Œο»Ώβ€Œβ€Œβ€β€Œβ€Œβ€β€‹β€β€Œβ€‹β€Œο»Ώβ€Œβ€Œο»Ώο»Ώβ€Œβ€‹ο»Ώβ€β€Œο»Ώβ€Œο»Ώβ€‹β€β€Œβ€Œβ€‹ο»Ώβ€‹β€β€‹ο»Ώβ€‹β€β€‹β€β€Œβ€Œβ€‹ο»Ώβ€Œβ€Œβ€Œβ€‹β€Œβ€‹β€‹β€ο»Ώβ€β€Œβ€β€‹ο»Ώβ€Œβ€β€β€‹β€Œβ€β€β€Œβ€Œβ€ο»Ώβ€‹β€Œβ€β€Œβ€‹β€Œο»Ώβ€‹β€β€Œβ€β€Œβ€Œβ€Œβ€ο»Ώβ€β€‹β€β€Œβ€Œβ€‹ο»Ώβ€Œβ€Œβ€Œβ€‹β€‹β€β€Œβ€Œο»Ώο»Ώβ€Œβ€β€ο»Ώβ€Œβ€β€Œβ€Œβ€Œο»Ώβ€β€Œβ€‹β€β€Œβ€Œβ€‹ο»Ώβ€‹ο»Ώβ€Œβ€‹β€Œβ€‹β€‹β€β€Œβ€Œβ€‹ο»Ώβ€‹ο»Ώβ€Œβ€‹β€Œβ€‹β€‹β€β€Œβ€Œβ€‹ο»Ώβ€‹β€β€‹ο»Ώβ€‹β€β€‹ο»Ώβ€β€Œβ€Œβ€Œβ€β€β€Œβ€‹ο»Ώβ€β€Œβ€β€‹ο»Ώβ€Œβ€‹β€‹β€β€Œο»Ώβ€Œβ€Œβ€‹ο»Ώβ€Œβ€β€Œβ€Œο»Ώο»Ώβ€Œβ€Œβ€Œο»Ώβ€Œβ€β€Œβ€β€Œβ€‹β€Œβ€‹β€‹ο»Ώβ€Œο»Ώβ€‹β€β€Œβ€Œβ€‹ο»Ώβ€‹β€β€‹ο»Ώβ€‹β€β€‹β€β€Œβ€Œβ€‹ο»Ώβ€Œβ€Œβ€Œβ€‹β€Œβ€‹β€‹β€ο»Ώβ€β€Œο»Ώβ€Œβ€‹β€Œβ€β€Œβ€Œβ€Œο»Ώβ€β€‹β€Œο»Ώβ€Œβ€‹β€‹β€β€Œβ€β€Œο»Ώβ€‹β€‹β€Œβ€β€Œβ€Œβ€Œο»Ώβ€‹β€β€Œο»Ώβ€‹ο»Ώβ€Œο»Ώβ€‹β€‹β€Œβ€β€Œβ€Œβ€Œβ€β€‹ο»Ώβ€Œο»Ώβ€Œβ€‹β€Œβ€β€β€Œβ€Œο»Ώβ€Œβ€β€Œβ€β€Œβ€Œβ€‹ο»Ώο»Ώβ€Œβ€Œο»Ώβ€‹β€‹β€Œο»Ώβ€Œβ€Œβ€Œβ€β€‹β€β€Œβ€ο»Ώβ€‹β€Œβ€β€β€Œβ€Œο»Ώβ€‹ο»Ώβ€Œβ€β€β€‹β€Œβ€β€Œβ€Œβ€Œβ€β€Œβ€‹β€‹β€β€‹β€β€Œο»Ώο»Ώβ€Œ

Browsing to β€‹β€‹β€‹β€‹β€Œο»Ώβ€ο»Ώβ€‹β€β€‹β€β€Œβ€ο»Ώο»Ώβ€Œο»Ώβ€‹β€β€Œβ€β€β€Œβ€Œβ€β€Œο»Ώβ€Œβ€β€β€Œβ€Œβ€ο»Ώβ€β€‹β€β€‹β€β€‹ο»Ώβ€β€β€‹β€β€‹β€β€Œο»Ώβ€‹ο»Ώβ€Œβ€β€‹β€Œβ€Œβ€ο»Ώβ€β€Œβ€β€β€Œβ€Œο»Ώβ€Œβ€‹β€Œο»Ώβ€β€Œβ€‹β€ο»Ώβ€β€Œβ€β€β€Œβ€Œβ€ο»Ώο»Ώβ€‹β€β€‹β€β€‹β€ο»Ώβ€‹β€‹β€β€‹β€β€Œβ€β€β€‹β€Œο»Ώβ€‹β€β€Œβ€β€Œβ€Œβ€Œβ€β€Œβ€β€‹β€β€‹β€β€‹ο»Ώβ€β€β€‹β€β€‹β€β€Œβ€β€β€‹β€Œο»Ώβ€Œβ€‹β€Œο»Ώβ€Œβ€‹β€Œο»Ώβ€‹β€‹β€Œο»Ώβ€‹ο»Ώβ€‹ο»Ώβ€β€β€‹β€ο»Ώο»Ώβ€‹β€ο»Ώο»Ώβ€Œβ€β€β€Œβ€Œβ€ο»Ώβ€β€Œο»Ώβ€Œβ€‹β€Œβ€β€Œβ€Œβ€Œβ€ο»Ώβ€‹β€‹ο»Ώβ€Œβ€‹β€‹ο»Ώβ€Œο»Ώβ€‹ο»Ώβ€‹β€Œβ€‹β€ο»Ώβ€β€Œο»Ώβ€‹ο»Ώβ€Œβ€β€‹β€Œβ€Œβ€ο»Ώβ€β€Œβ€β€β€Œβ€Œο»Ώβ€Œβ€‹β€Œο»Ώβ€β€Œβ€‹β€ο»Ώβ€β€Œο»Ώβ€‹ο»Ώβ€Œο»Ώβ€Œβ€‹β€Œο»Ώβ€Œβ€Œβ€Œβ€β€Œβ€‹β€Œβ€β€β€Œβ€Œβ€ο»Ώο»Ώβ€‹β€ο»Ώο»Ώβ€Œβ€β€β€Œβ€Œβ€ο»Ώβ€β€Œο»Ώβ€Œβ€‹β€Œβ€β€Œβ€Œβ€Œβ€ο»Ώβ€β€Œο»Ώβ€Œβ€‹β€‹β€ο»Ώο»Ώβ€Œβ€β€Œβ€Œβ€Œβ€β€Œβ€‹β€Œβ€β€β€Œβ€Œο»Ώβ€Œβ€‹β€‹β€ο»Ώο»Ώβ€Œβ€ο»Ώβ€Œβ€Œβ€ο»Ώο»Ώβ€Œβ€β€Œβ€‹β€Œβ€β€Œβ€Œβ€‹ο»Ώο»Ώβ€Œβ€Œο»Ώβ€‹β€‹β€Œο»Ώβ€‹β€β€Œβ€β€Œβ€Œβ€Œο»Ώβ€‹ο»Ώβ€Œβ€β€Œβ€Œβ€Œβ€ο»Ώβ€β€Œο»Ώβ€Œβ€‹β€Œβ€β€‹β€Œβ€Œο»Ώβ€Œβ€‹β€Œβ€β€β€Œβ€Œβ€ο»Ώο»Ώβ€Œβ€ο»Ώβ€β€‹ο»Ώβ€ο»Ώβ€Œβ€β€β€Œβ€Œβ€β€Œβ€‹β€‹ο»Ώο»Ώβ€Œβ€Œβ€β€Œο»Ώβ€Œο»Ώβ€‹β€‹β€Œβ€β€ο»Ώβ€Œβ€Œβ€Œβ€β€Œβ€β€‹β€Œβ€Œο»Ώβ€Œβ€‹β€Œο»Ώβ€Œβ€Œβ€Œβ€β€Œβ€β€‹ο»Ώβ€Œβ€β€Œβ€Œβ€Œβ€Œβ€Œβ€ο»Ώβ€Œβ€Œβ€Œβ€‹β€Œβ€Œο»Ώβ€Œβ€β€Œο»Ώβ€Œβ€Œβ€Œβ€‹ο»Ώο»Ώβ€Œβ€ο»Ώβ€‹β€Œβ€β€Œβ€β€Œο»Ώβ€β€β€‹ο»Ώβ€Œβ€‹β€Œβ€ο»Ώβ€β€Œβ€‹β€Œο»Ώβ€Œβ€‹ο»Ώο»Ώβ€‹ο»Ώβ€ο»Ώβ€Œο»Ώβ€Œβ€‹β€Œο»Ώβ€β€Œβ€Œο»Ώβ€‹β€‹β€Œβ€β€Œβ€Œβ€‹ο»Ώο»Ώβ€Œβ€Œβ€β€‹β€β€Œβ€ο»Ώβ€‹β€Œβ€ο»Ώο»Ώβ€Œβ€β€Œο»Ώβ€‹ο»Ώβ€ο»Ώβ€Œο»Ώβ€‹β€‹β€Œβ€β€‹β€Œβ€Œο»Ώβ€Œβ€‹β€Œβ€β€β€‹β€‹ο»Ώο»Ώβ€Œβ€Œο»Ώβ€‹β€‹β€Œβ€β€‹β€Œβ€Œβ€β€Œο»Ώβ€Œβ€β€Œβ€Œβ€Œβ€‹β€‹β€β€Œο»Ώβ€Œβ€Œβ€Œβ€β€β€Œβ€Œβ€ο»Ώβ€‹β€Œβ€β€Œβ€‹β€Œβ€β€Œβ€Œβ€Œο»Ώβ€‹β€β€‹β€β€Œβ€Œβ€‹ο»Ώβ€Œβ€Œβ€Œβ€‹β€‹β€β€Œβ€Œο»Ώο»Ώβ€Œβ€β€ο»Ώβ€Œβ€β€Œβ€Œβ€Œο»Ώβ€β€Œβ€‹β€β€Œβ€Œβ€‹ο»Ώβ€‹ο»Ώβ€Œβ€‹β€Œβ€‹β€‹β€β€Œβ€Œβ€‹ο»Ώβ€‹ο»Ώβ€Œβ€‹β€Œβ€‹β€‹β€β€Œβ€Œβ€‹ο»Ώβ€‹β€β€‹ο»Ώβ€‹β€β€Œβ€‹β€β€β€‹ο»Ώβ€‹β€‹β€‹ο»Ώβ€Œο»Ώβ€Œο»Ώβ€β€β€‹β€ο»Ώβ€Œβ€Œβ€β€β€Œβ€Œβ€Œβ€‹β€β€Œβ€β€‹β€β€Œβ€ο»Ώβ€Œβ€Œβ€β€β€Œβ€Œβ€Œβ€‹β€‹β€Œβ€Œβ€Œβ€‹β€‹β€β€Œβ€Œβ€‹ο»Ώβ€‹β€β€‹ο»Ώβ€‹β€β€‹β€β€Œβ€Œβ€‹ο»Ώβ€Œβ€Œβ€Œβ€‹β€Œβ€‹β€‹β€ο»Ώβ€β€Œο»Ώβ€‹β€β€Œβ€β€β€Œβ€Œβ€β€‹ο»Ώβ€Œβ€β€β€‹β€Œβ€Œβ€Œβ€‹β€Œβ€β€Œβ€Œβ€Œο»Ώβ€β€‹β€Œο»Ώβ€Œβ€‹β€‹β€β€Œβ€Œβ€‹ο»Ώβ€Œβ€Œβ€Œβ€‹β€‹β€β€Œβ€Œο»Ώο»Ώβ€Œβ€β€ο»Ώβ€Œβ€β€Œβ€Œβ€Œο»Ώβ€β€Œβ€‹β€β€Œβ€Œβ€‹ο»Ώβ€‹ο»Ώβ€Œβ€‹β€Œβ€‹β€‹β€β€Œβ€Œβ€‹ο»Ώβ€‹ο»Ώβ€Œβ€‹β€Œβ€‹β€‹β€β€Œβ€Œβ€‹ο»Ώβ€‹β€β€‹ο»Ώβ€‹β€β€Œβ€ο»Ώβ€Œβ€Œβ€‹ο»Ώβ€Œβ€‹ο»Ώβ€‹β€β€Œο»Ώβ€Œβ€Œβ€Œο»Ώβ€‹β€Œβ€Œβ€β€β€Œβ€Œβ€Œβ€β€β€Œβ€β€Œο»Ώβ€Œο»Ώβ€Œβ€Œβ€Œβ€Œβ€β€‹β€Œο»Ώβ€Œβ€‹β€Œβ€β€Œβ€Œβ€‹β€β€Œβ€Œβ€‹ο»Ώβ€‹β€β€‹ο»Ώβ€‹β€β€‹β€β€Œβ€Œβ€‹ο»Ώβ€Œβ€Œβ€Œβ€‹β€Œβ€‹β€‹β€ο»Ώβ€β€Œβ€β€‹ο»Ώβ€Œβ€β€β€‹β€Œβ€β€β€Œβ€Œβ€ο»Ώβ€‹β€Œβ€β€Œβ€‹β€Œο»Ώβ€‹β€β€Œβ€β€Œβ€Œβ€Œβ€ο»Ώβ€β€‹β€β€Œβ€Œβ€‹ο»Ώβ€Œβ€Œβ€Œβ€‹β€‹β€β€Œβ€Œο»Ώο»Ώβ€Œβ€β€ο»Ώβ€Œβ€β€Œβ€Œβ€Œο»Ώβ€β€Œβ€‹β€β€Œβ€Œβ€‹ο»Ώβ€‹ο»Ώβ€Œβ€‹β€Œβ€‹β€‹β€β€Œβ€Œβ€‹ο»Ώβ€‹ο»Ώβ€Œβ€‹β€Œβ€‹β€‹β€β€Œβ€Œβ€‹ο»Ώβ€‹β€β€‹ο»Ώβ€‹β€β€Œο»Ώβ€Œο»Ώβ€Œβ€‹ο»Ώο»Ώβ€‹β€ο»Ώβ€Œβ€Œο»Ώβ€β€β€Œβ€‹β€Œβ€β€Œβ€‹β€β€‹β€Œο»Ώβ€‹ο»Ώβ€Œβ€β€‹β€β€‹ο»Ώβ€Œβ€Œβ€Œβ€‹β€β€Œβ€‹ο»Ώβ€‹β€Œβ€Œβ€Œβ€β€β€‹β€β€Œβ€Œβ€‹ο»Ώβ€‹β€β€‹ο»Ώβ€‹β€β€‹β€β€Œβ€Œβ€‹ο»Ώβ€Œβ€Œβ€Œβ€‹β€Œβ€‹β€‹β€ο»Ώβ€β€Œο»Ώβ€Œβ€‹β€Œβ€β€Œβ€Œβ€Œο»Ώβ€β€‹β€Œο»Ώβ€Œβ€‹β€‹ο»Ώο»Ώο»Ώβ€Œβ€β€‹β€β€Œβ€β€‹β€Œβ€Œο»Ώβ€‹ο»Ώβ€Œβ€β€Œβ€Œβ€Œβ€Œβ€Œβ€Œβ€Œο»Ώβ€‹β€β€Œβ€ο»Ώβ€‹β€‹ο»Ώο»Ώβ€Œβ€Œβ€β€β€‹β€Œο»Ώβ€Œβ€‹β€Œο»Ώβ€Œβ€‹β€Œο»Ώβ€‹β€‹β€Œο»Ώβ€‹ο»Ώβ€‹β€β€Œβ€Œβ€‹ο»Ώβ€‹ο»Ώβ€Œβ€‹β€‹β€Œβ€‹β€β€Œβ€Œβ€‹ο»Ώβ€‹β€β€Œβ€‹β€Œβ€β€‹β€β€Œβ€Œβ€‹ο»Ώβ€‹β€β€Œβ€‹β€Œβ€β€Œβ€β€β€Œβ€Œβ€ο»Ώβ€β€Œο»Ώβ€Œβ€‹β€Œβ€β€Œβ€Œβ€Œβ€ο»Ώβ€‹β€‹ο»Ώβ€Œβ€‹β€‹ο»Ώβ€Œο»Ώβ€‹ο»Ώβ€‹β€Œβ€‹β€ο»Ώβ€β€Œο»Ώβ€‹ο»Ώβ€Œβ€β€‹β€Œβ€Œβ€ο»Ώβ€β€Œβ€β€β€Œβ€Œο»Ώβ€Œβ€‹β€Œο»Ώβ€β€Œβ€‹β€ο»Ώβ€β€Œο»Ώβ€‹ο»Ώβ€Œο»Ώβ€Œβ€‹β€Œο»Ώβ€Œβ€Œβ€Œβ€β€Œβ€‹β€Œβ€β€β€Œβ€Œβ€ο»Ώο»Ώβ€‹β€β€Œβ€β€Œβ€β€β€Œβ€Œβ€β€Œβ€‹β€‹ο»Ώο»Ώβ€Œβ€Œβ€β€Œο»Ώβ€Œο»Ώβ€‹β€‹β€Œβ€β€ο»Ώβ€Œβ€Œβ€Œβ€β€Œβ€β€‹β€Œβ€Œο»Ώβ€Œβ€‹β€Œο»Ώβ€Œβ€Œβ€Œβ€β€Œβ€β€‹ο»Ώβ€Œβ€β€Œβ€Œβ€Œβ€Œβ€Œβ€ο»Ώβ€Œβ€Œβ€Œβ€‹β€Œβ€Œο»Ώβ€Œβ€β€Œο»Ώβ€Œβ€Œβ€Œβ€‹ο»Ώο»Ώβ€Œβ€ο»Ώβ€‹β€Œβ€β€Œβ€β€Œο»Ώβ€β€β€‹ο»Ώβ€Œβ€‹β€Œβ€ο»Ώβ€β€Œβ€‹β€Œο»Ώβ€Œβ€‹ο»Ώο»Ώβ€‹β€β€Œβ€β€Œο»Ώβ€Œβ€‹β€Œο»Ώβ€β€Œβ€Œο»Ώβ€‹β€‹β€Œβ€β€Œβ€Œβ€‹ο»Ώο»Ώβ€Œβ€Œβ€β€‹β€β€Œβ€ο»Ώβ€‹β€Œβ€ο»Ώο»Ώβ€Œβ€β€Œο»Ώβ€‹β€β€Œβ€β€Œο»Ώβ€‹β€‹β€Œβ€β€‹β€Œβ€Œο»Ώβ€Œβ€‹β€Œβ€β€β€‹β€‹ο»Ώο»Ώβ€Œβ€Œο»Ώβ€‹β€‹β€Œβ€β€‹β€Œβ€Œβ€β€Œο»Ώβ€Œβ€β€Œβ€Œβ€Œβ€‹β€‹β€β€Œο»Ώβ€Œβ€Œβ€Œβ€β€β€Œβ€Œβ€ο»Ώβ€‹β€Œβ€β€Œβ€‹β€Œβ€β€Œβ€Œβ€Œο»Ώβ€‹β€β€‹β€β€Œβ€Œβ€‹ο»Ώβ€Œβ€Œβ€Œβ€‹β€‹β€β€Œβ€Œο»Ώο»Ώβ€Œβ€β€ο»Ώβ€Œβ€β€Œβ€Œβ€Œο»Ώβ€β€Œβ€‹β€β€Œβ€Œβ€‹ο»Ώβ€‹ο»Ώβ€Œβ€‹β€Œβ€‹β€‹β€β€Œβ€Œβ€‹ο»Ώβ€‹ο»Ώβ€Œβ€‹β€Œβ€‹β€‹β€β€Œβ€Œβ€‹ο»Ώβ€‹β€β€‹ο»Ώβ€‹β€β€Œβ€‹β€β€β€‹ο»Ώβ€‹β€‹β€‹ο»Ώβ€Œο»Ώβ€Œο»Ώβ€β€β€‹β€ο»Ώβ€Œβ€Œβ€β€β€Œβ€Œβ€Œβ€‹β€β€Œβ€β€‹β€β€Œβ€ο»Ώβ€Œβ€Œβ€β€β€Œβ€Œβ€Œβ€‹β€‹β€Œβ€Œβ€Œβ€‹β€‹β€β€Œβ€Œβ€‹ο»Ώβ€‹β€β€‹ο»Ώβ€‹β€β€‹β€β€Œβ€Œβ€‹ο»Ώβ€Œβ€Œβ€Œβ€‹β€Œβ€‹β€‹β€ο»Ώβ€β€Œο»Ώβ€‹β€β€Œβ€β€β€Œβ€Œβ€β€‹ο»Ώβ€Œβ€β€β€‹β€Œβ€Œβ€Œβ€‹β€Œβ€β€Œβ€Œβ€Œο»Ώβ€β€‹β€Œο»Ώβ€Œβ€‹β€‹β€β€Œβ€Œβ€‹ο»Ώβ€Œβ€Œβ€Œβ€‹β€‹β€β€Œβ€Œο»Ώο»Ώβ€Œβ€β€ο»Ώβ€Œβ€β€Œβ€Œβ€Œο»Ώβ€β€Œβ€‹β€β€Œβ€Œβ€‹ο»Ώβ€‹ο»Ώβ€Œβ€‹β€Œβ€‹β€‹β€β€Œβ€Œβ€‹ο»Ώβ€‹ο»Ώβ€Œβ€‹β€Œβ€‹β€‹β€β€Œβ€Œβ€‹ο»Ώβ€‹β€β€‹ο»Ώβ€‹β€β€Œβ€ο»Ώβ€Œβ€Œβ€‹ο»Ώβ€Œβ€‹ο»Ώβ€‹β€β€Œο»Ώβ€Œβ€Œβ€Œο»Ώβ€‹β€Œβ€Œβ€β€β€Œβ€Œβ€Œβ€β€β€Œβ€β€Œο»Ώβ€Œο»Ώβ€Œβ€Œβ€Œβ€Œβ€β€‹β€Œο»Ώβ€Œβ€‹β€Œβ€β€Œβ€Œβ€‹β€β€Œβ€Œβ€‹ο»Ώβ€‹β€β€‹ο»Ώβ€‹β€β€‹β€β€Œβ€Œβ€‹ο»Ώβ€Œβ€Œβ€Œβ€‹β€Œβ€‹β€‹β€ο»Ώβ€β€Œβ€β€‹ο»Ώβ€Œβ€β€β€‹β€Œβ€β€β€Œβ€Œβ€ο»Ώβ€‹β€Œβ€β€Œβ€‹β€Œο»Ώβ€‹β€β€Œβ€β€Œβ€Œβ€Œβ€ο»Ώβ€β€‹β€β€Œβ€Œβ€‹ο»Ώβ€Œβ€Œβ€Œβ€‹β€‹β€β€Œβ€Œο»Ώο»Ώβ€Œβ€β€ο»Ώβ€Œβ€β€Œβ€Œβ€Œο»Ώβ€β€Œβ€‹β€β€Œβ€Œβ€‹ο»Ώβ€‹ο»Ώβ€Œβ€‹β€Œβ€‹β€‹β€β€Œβ€Œβ€‹ο»Ώβ€‹ο»Ώβ€Œβ€‹β€Œβ€‹β€‹β€β€Œβ€Œβ€‹ο»Ώβ€‹β€β€‹ο»Ώβ€‹β€β€Œο»Ώβ€Œο»Ώβ€Œβ€‹ο»Ώο»Ώβ€‹β€ο»Ώβ€Œβ€Œο»Ώβ€β€β€Œβ€‹β€Œβ€β€Œβ€‹β€β€‹β€Œο»Ώβ€‹ο»Ώβ€Œβ€β€‹β€β€‹ο»Ώβ€Œβ€Œβ€Œβ€‹β€β€Œβ€‹ο»Ώβ€‹β€Œβ€Œβ€Œβ€β€β€‹β€β€Œβ€Œβ€‹ο»Ώβ€‹β€β€‹ο»Ώβ€‹β€β€‹β€β€Œβ€Œβ€‹ο»Ώβ€Œβ€Œβ€Œβ€‹β€Œβ€‹β€‹β€ο»Ώβ€β€Œο»Ώβ€Œβ€‹β€Œβ€β€Œβ€Œβ€Œο»Ώβ€β€‹β€Œο»Ώβ€Œβ€‹β€‹β€β€Œβ€β€Œο»Ώβ€‹β€‹β€Œβ€β€Œβ€Œβ€Œο»Ώβ€‹β€β€Œο»Ώβ€‹ο»Ώβ€Œο»Ώβ€‹β€‹β€Œβ€β€Œβ€Œβ€Œβ€β€‹ο»Ώβ€Œο»Ώβ€Œβ€‹β€Œβ€β€β€Œβ€Œο»Ώβ€Œβ€β€Œβ€β€Œβ€Œβ€‹ο»Ώο»Ώβ€Œβ€Œο»Ώβ€‹β€‹β€Œο»Ώβ€Œβ€Œβ€Œβ€β€‹β€β€Œβ€ο»Ώβ€‹β€Œβ€β€β€Œβ€Œο»Ώβ€‹ο»Ώβ€Œβ€β€β€‹β€Œβ€β€Œβ€Œβ€Œβ€β€Œβ€‹β€‹β€β€‹β€β€Œο»Ώο»Ώβ€Œhttp://45.79.17.44 showed a mysterious webpage:β€‹β€‹β€‹β€‹β€Œο»Ώβ€ο»Ώβ€‹β€β€‹β€β€Œβ€ο»Ώο»Ώβ€Œο»Ώβ€‹β€β€Œβ€β€β€Œβ€Œβ€β€Œο»Ώβ€Œβ€β€β€Œβ€Œβ€ο»Ώβ€β€‹β€β€‹β€β€‹ο»Ώβ€β€β€‹β€β€‹β€β€Œο»Ώβ€‹ο»Ώβ€Œβ€β€‹β€Œβ€Œβ€ο»Ώβ€β€Œβ€β€β€Œβ€Œο»Ώβ€Œβ€‹β€Œο»Ώβ€β€Œβ€‹β€ο»Ώβ€β€Œβ€β€β€Œβ€Œβ€ο»Ώο»Ώβ€‹β€β€‹β€β€‹β€ο»Ώβ€‹β€‹β€β€‹β€β€Œβ€β€β€‹β€Œο»Ώβ€‹β€β€Œβ€β€Œβ€Œβ€Œβ€β€Œβ€β€‹β€β€‹β€β€‹ο»Ώβ€β€β€‹β€β€‹β€β€Œβ€β€β€‹β€Œο»Ώβ€Œβ€‹β€Œο»Ώβ€Œβ€‹β€Œο»Ώβ€‹β€‹β€Œο»Ώβ€‹ο»Ώβ€‹ο»Ώβ€β€β€‹β€ο»Ώο»Ώβ€‹β€ο»Ώο»Ώβ€Œβ€β€β€Œβ€Œβ€ο»Ώβ€β€Œο»Ώβ€Œβ€‹β€Œβ€β€Œβ€Œβ€Œβ€ο»Ώβ€‹β€‹ο»Ώβ€Œβ€‹β€‹ο»Ώβ€Œο»Ώβ€‹ο»Ώβ€‹β€Œβ€‹β€ο»Ώβ€β€Œο»Ώβ€‹ο»Ώβ€Œβ€β€‹β€Œβ€Œβ€ο»Ώβ€β€Œβ€β€β€Œβ€Œο»Ώβ€Œβ€‹β€Œο»Ώβ€β€Œβ€‹β€ο»Ώβ€β€Œο»Ώβ€‹ο»Ώβ€Œο»Ώβ€Œβ€‹β€Œο»Ώβ€Œβ€Œβ€Œβ€β€Œβ€‹β€Œβ€β€β€Œβ€Œβ€ο»Ώο»Ώβ€‹β€ο»Ώο»Ώβ€Œβ€β€β€Œβ€Œβ€ο»Ώβ€β€Œο»Ώβ€Œβ€‹β€Œβ€β€Œβ€Œβ€Œβ€ο»Ώβ€β€Œο»Ώβ€Œβ€‹β€‹β€ο»Ώο»Ώβ€Œβ€β€Œβ€Œβ€Œβ€β€Œβ€‹β€Œβ€β€β€Œβ€Œο»Ώβ€Œβ€‹β€‹β€ο»Ώο»Ώβ€Œβ€ο»Ώβ€Œβ€Œβ€ο»Ώο»Ώβ€Œβ€β€Œβ€‹β€Œβ€β€Œβ€Œβ€‹ο»Ώο»Ώβ€Œβ€Œο»Ώβ€‹β€‹β€Œο»Ώβ€‹β€β€Œβ€β€Œβ€Œβ€Œο»Ώβ€‹ο»Ώβ€Œβ€β€Œβ€Œβ€Œβ€ο»Ώβ€β€Œο»Ώβ€Œβ€‹β€Œβ€β€‹β€Œβ€Œο»Ώβ€Œβ€‹β€Œβ€β€β€Œβ€Œβ€ο»Ώο»Ώβ€Œβ€ο»Ώβ€β€‹ο»Ώβ€ο»Ώβ€Œβ€β€β€Œβ€Œβ€β€Œβ€‹β€‹ο»Ώο»Ώβ€Œβ€Œβ€β€Œο»Ώβ€Œο»Ώβ€‹β€‹β€Œβ€β€ο»Ώβ€Œβ€Œβ€Œβ€β€Œβ€β€‹β€Œβ€Œο»Ώβ€Œβ€‹β€Œο»Ώβ€Œβ€Œβ€Œβ€β€Œβ€β€‹ο»Ώβ€Œβ€β€Œβ€Œβ€Œβ€Œβ€Œβ€ο»Ώβ€Œβ€Œβ€Œβ€‹β€Œβ€Œο»Ώβ€Œβ€β€Œο»Ώβ€Œβ€Œβ€Œβ€‹ο»Ώο»Ώβ€Œβ€ο»Ώβ€‹β€Œβ€β€Œβ€β€Œο»Ώβ€β€β€‹ο»Ώβ€Œβ€‹β€Œβ€ο»Ώβ€β€Œβ€‹β€Œο»Ώβ€Œβ€‹ο»Ώο»Ώβ€‹ο»Ώβ€ο»Ώβ€Œο»Ώβ€Œβ€‹β€Œο»Ώβ€β€Œβ€Œο»Ώβ€‹β€‹β€Œβ€β€Œβ€Œβ€‹ο»Ώο»Ώβ€Œβ€Œβ€β€‹β€β€Œβ€ο»Ώβ€‹β€Œβ€ο»Ώο»Ώβ€Œβ€β€Œο»Ώβ€‹ο»Ώβ€ο»Ώβ€Œο»Ώβ€‹β€‹β€Œβ€β€‹β€Œβ€Œο»Ώβ€Œβ€‹β€Œβ€β€β€‹β€‹ο»Ώο»Ώβ€Œβ€Œο»Ώβ€‹β€‹β€Œβ€β€‹β€Œβ€Œβ€β€Œο»Ώβ€Œβ€β€Œβ€Œβ€Œβ€‹β€‹β€β€Œο»Ώβ€Œβ€Œβ€Œβ€β€β€Œβ€Œβ€ο»Ώβ€‹β€Œβ€β€Œβ€‹β€Œβ€β€Œβ€Œβ€Œο»Ώβ€‹β€β€‹β€β€Œβ€Œβ€‹ο»Ώβ€Œβ€Œβ€Œβ€‹β€‹β€β€Œβ€Œο»Ώο»Ώβ€Œβ€β€ο»Ώβ€Œβ€β€Œβ€Œβ€Œο»Ώβ€β€Œβ€‹β€β€Œβ€Œβ€‹ο»Ώβ€‹ο»Ώβ€Œβ€‹β€Œβ€‹β€‹β€β€Œβ€Œβ€‹ο»Ώβ€‹ο»Ώβ€Œβ€‹β€Œβ€‹β€‹β€β€Œβ€Œβ€‹ο»Ώβ€‹β€β€‹ο»Ώβ€‹β€β€Œβ€‹β€β€β€‹ο»Ώβ€‹β€‹β€‹ο»Ώβ€Œο»Ώβ€Œο»Ώβ€β€β€‹β€ο»Ώβ€Œβ€Œβ€β€β€Œβ€Œβ€Œβ€‹β€β€Œβ€β€‹β€β€Œβ€ο»Ώβ€Œβ€Œβ€β€β€Œβ€Œβ€Œβ€‹β€‹β€Œβ€Œβ€Œβ€‹β€‹β€β€Œβ€Œβ€‹ο»Ώβ€‹β€β€‹ο»Ώβ€‹β€β€‹β€β€Œβ€Œβ€‹ο»Ώβ€Œβ€Œβ€Œβ€‹β€Œβ€‹β€‹β€ο»Ώβ€β€Œο»Ώβ€‹β€β€Œβ€β€β€Œβ€Œβ€β€‹ο»Ώβ€Œβ€β€β€‹β€Œβ€Œβ€Œβ€‹β€Œβ€β€Œβ€Œβ€Œο»Ώβ€β€‹β€Œο»Ώβ€Œβ€‹β€‹β€β€Œβ€Œβ€‹ο»Ώβ€Œβ€Œβ€Œβ€‹β€‹β€β€Œβ€Œο»Ώο»Ώβ€Œβ€β€ο»Ώβ€Œβ€β€Œβ€Œβ€Œο»Ώβ€β€Œβ€‹β€β€Œβ€Œβ€‹ο»Ώβ€‹ο»Ώβ€Œβ€‹β€Œβ€‹β€‹β€β€Œβ€Œβ€‹ο»Ώβ€‹ο»Ώβ€Œβ€‹β€Œβ€‹β€‹β€β€Œβ€Œβ€‹ο»Ώβ€‹β€β€‹ο»Ώβ€‹β€β€Œβ€ο»Ώβ€Œβ€Œβ€‹ο»Ώβ€Œβ€‹ο»Ώβ€‹β€β€Œο»Ώβ€Œβ€Œβ€Œο»Ώβ€‹β€Œβ€Œβ€β€β€Œβ€Œβ€Œβ€β€β€Œβ€β€Œο»Ώβ€Œο»Ώβ€Œβ€Œβ€Œβ€Œβ€β€‹β€Œο»Ώβ€Œβ€‹β€Œβ€β€Œβ€Œβ€‹β€β€Œβ€Œβ€‹ο»Ώβ€‹β€β€‹ο»Ώβ€‹β€β€‹β€β€Œβ€Œβ€‹ο»Ώβ€Œβ€Œβ€Œβ€‹β€Œβ€‹β€‹β€ο»Ώβ€β€Œβ€β€‹ο»Ώβ€Œβ€β€β€‹β€Œβ€β€β€Œβ€Œβ€ο»Ώβ€‹β€Œβ€β€Œβ€‹β€Œο»Ώβ€‹β€β€Œβ€β€Œβ€Œβ€Œβ€ο»Ώβ€β€‹β€β€Œβ€Œβ€‹ο»Ώβ€Œβ€Œβ€Œβ€‹β€‹β€β€Œβ€Œο»Ώο»Ώβ€Œβ€β€ο»Ώβ€Œβ€β€Œβ€Œβ€Œο»Ώβ€β€Œβ€‹β€β€Œβ€Œβ€‹ο»Ώβ€‹ο»Ώβ€Œβ€‹β€Œβ€‹β€‹β€β€Œβ€Œβ€‹ο»Ώβ€‹ο»Ώβ€Œβ€‹β€Œβ€‹β€‹β€β€Œβ€Œβ€‹ο»Ώβ€‹β€β€‹ο»Ώβ€‹β€β€‹β€ο»Ώβ€Œβ€Œβ€‹β€β€‹β€Œβ€β€Œο»Ώβ€Œο»Ώβ€β€β€Œβ€Œβ€Œο»Ώβ€Œβ€‹β€β€β€Œβ€Œβ€Œβ€Œβ€Œο»Ώβ€β€Œβ€‹ο»Ώβ€β€‹β€Œβ€Œβ€‹ο»Ώβ€Œβ€β€Œο»Ώβ€Œβ€Œβ€Œβ€Œβ€‹β€β€Œβ€Œβ€‹ο»Ώβ€‹β€β€‹ο»Ώβ€‹β€β€‹β€β€Œβ€Œβ€‹ο»Ώβ€Œβ€Œβ€Œβ€‹β€Œβ€‹β€‹β€ο»Ώβ€β€Œο»Ώβ€Œβ€‹β€Œβ€β€Œβ€Œβ€Œο»Ώβ€β€‹β€Œο»Ώβ€Œβ€‹β€‹ο»Ώο»Ώο»Ώβ€Œβ€β€‹β€β€Œβ€β€‹β€Œβ€Œο»Ώβ€‹ο»Ώβ€Œβ€β€Œβ€Œβ€Œβ€Œβ€Œβ€Œβ€Œο»Ώβ€‹β€β€Œβ€ο»Ώβ€‹β€‹ο»Ώο»Ώβ€Œβ€Œβ€β€β€‹β€Œο»Ώβ€Œβ€‹β€Œο»Ώβ€Œβ€‹β€Œο»Ώβ€‹β€‹β€Œο»Ώβ€‹ο»Ώβ€‹β€β€Œβ€Œβ€‹ο»Ώβ€‹ο»Ώβ€Œβ€‹β€‹β€Œβ€‹β€β€Œβ€Œβ€‹ο»Ώβ€‹β€β€Œβ€‹β€Œβ€β€‹β€β€Œβ€Œβ€‹ο»Ώβ€‹β€β€Œβ€‹β€Œβ€β€Œβ€β€β€Œβ€Œβ€ο»Ώβ€β€Œο»Ώβ€Œβ€‹β€Œβ€β€Œβ€Œβ€Œβ€ο»Ώβ€‹β€‹ο»Ώβ€Œβ€‹β€‹ο»Ώβ€Œο»Ώβ€‹ο»Ώβ€‹β€Œβ€‹β€ο»Ώβ€β€Œο»Ώβ€‹ο»Ώβ€Œβ€β€‹β€Œβ€Œβ€ο»Ώβ€β€Œβ€β€β€Œβ€Œο»Ώβ€Œβ€‹β€Œο»Ώβ€β€Œβ€‹β€ο»Ώβ€β€Œο»Ώβ€‹ο»Ώβ€Œο»Ώβ€Œβ€‹β€Œο»Ώβ€Œβ€Œβ€Œβ€β€Œβ€‹β€Œβ€β€β€Œβ€Œβ€ο»Ώο»Ώβ€‹β€β€Œβ€β€Œβ€β€β€Œβ€Œβ€β€Œβ€‹β€‹ο»Ώο»Ώβ€Œβ€Œβ€β€Œο»Ώβ€Œο»Ώβ€‹β€‹β€Œβ€β€ο»Ώβ€Œβ€Œβ€Œβ€β€Œβ€β€‹β€Œβ€Œο»Ώβ€Œβ€‹β€Œο»Ώβ€Œβ€Œβ€Œβ€β€Œβ€β€‹ο»Ώβ€Œβ€β€Œβ€Œβ€Œβ€Œβ€Œβ€ο»Ώβ€Œβ€Œβ€Œβ€‹β€Œβ€Œο»Ώβ€Œβ€β€Œο»Ώβ€Œβ€Œβ€Œβ€‹ο»Ώο»Ώβ€Œβ€ο»Ώβ€‹β€Œβ€β€Œβ€β€Œο»Ώβ€β€β€‹ο»Ώβ€Œβ€‹β€Œβ€ο»Ώβ€β€Œβ€‹β€Œο»Ώβ€Œβ€‹ο»Ώο»Ώβ€‹β€β€Œβ€β€Œο»Ώβ€Œβ€‹β€Œο»Ώβ€β€Œβ€Œο»Ώβ€‹β€‹β€Œβ€β€Œβ€Œβ€‹ο»Ώο»Ώβ€Œβ€Œβ€β€‹β€β€Œβ€ο»Ώβ€‹β€Œβ€ο»Ώο»Ώβ€Œβ€β€Œο»Ώβ€‹β€β€Œβ€β€Œο»Ώβ€‹β€‹β€Œβ€β€‹β€Œβ€Œο»Ώβ€Œβ€‹β€Œβ€β€β€‹β€‹ο»Ώο»Ώβ€Œβ€Œο»Ώβ€‹β€‹β€Œβ€β€‹β€Œβ€Œβ€β€Œο»Ώβ€Œβ€β€Œβ€Œβ€Œβ€‹β€‹β€β€Œο»Ώβ€Œβ€Œβ€Œβ€β€β€Œβ€Œβ€ο»Ώβ€‹β€Œβ€β€Œβ€‹β€Œβ€β€Œβ€Œβ€Œο»Ώβ€‹β€β€‹β€β€Œβ€Œβ€‹ο»Ώβ€Œβ€Œβ€Œβ€‹β€‹β€β€Œβ€Œο»Ώο»Ώβ€Œβ€β€ο»Ώβ€Œβ€β€Œβ€Œβ€Œο»Ώβ€β€Œβ€‹β€β€Œβ€Œβ€‹ο»Ώβ€‹ο»Ώβ€Œβ€‹β€Œβ€‹β€‹β€β€Œβ€Œβ€‹ο»Ώβ€‹ο»Ώβ€Œβ€‹β€Œβ€‹β€‹β€β€Œβ€Œβ€‹ο»Ώβ€‹β€β€‹ο»Ώβ€‹β€β€Œβ€‹β€β€β€‹ο»Ώβ€‹β€‹β€‹ο»Ώβ€Œο»Ώβ€Œο»Ώβ€β€β€‹β€ο»Ώβ€Œβ€Œβ€β€β€Œβ€Œβ€Œβ€‹β€β€Œβ€β€‹β€β€Œβ€ο»Ώβ€Œβ€Œβ€β€β€Œβ€Œβ€Œβ€‹β€‹β€Œβ€Œβ€Œβ€‹β€‹β€β€Œβ€Œβ€‹ο»Ώβ€‹β€β€‹ο»Ώβ€‹β€β€‹β€β€Œβ€Œβ€‹ο»Ώβ€Œβ€Œβ€Œβ€‹β€Œβ€‹β€‹β€ο»Ώβ€β€Œο»Ώβ€‹β€β€Œβ€β€β€Œβ€Œβ€β€‹ο»Ώβ€Œβ€β€β€‹β€Œβ€Œβ€Œβ€‹β€Œβ€β€Œβ€Œβ€Œο»Ώβ€β€‹β€Œο»Ώβ€Œβ€‹β€‹β€β€Œβ€Œβ€‹ο»Ώβ€Œβ€Œβ€Œβ€‹β€‹β€β€Œβ€Œο»Ώο»Ώβ€Œβ€β€ο»Ώβ€Œβ€β€Œβ€Œβ€Œο»Ώβ€β€Œβ€‹β€β€Œβ€Œβ€‹ο»Ώβ€‹ο»Ώβ€Œβ€‹β€Œβ€‹β€‹β€β€Œβ€Œβ€‹ο»Ώβ€‹ο»Ώβ€Œβ€‹β€Œβ€‹β€‹β€β€Œβ€Œβ€‹ο»Ώβ€‹β€β€‹ο»Ώβ€‹β€β€Œβ€ο»Ώβ€Œβ€Œβ€‹ο»Ώβ€Œβ€‹ο»Ώβ€‹β€β€Œο»Ώβ€Œβ€Œβ€Œο»Ώβ€‹β€Œβ€Œβ€β€β€Œβ€Œβ€Œβ€β€β€Œβ€β€Œο»Ώβ€Œο»Ώβ€Œβ€Œβ€Œβ€Œβ€β€‹β€Œο»Ώβ€Œβ€‹β€Œβ€β€Œβ€Œβ€‹β€β€Œβ€Œβ€‹ο»Ώβ€‹β€β€‹ο»Ώβ€‹β€β€‹β€β€Œβ€Œβ€‹ο»Ώβ€Œβ€Œβ€Œβ€‹β€Œβ€‹β€‹β€ο»Ώβ€β€Œβ€β€‹ο»Ώβ€Œβ€β€β€‹β€Œβ€β€β€Œβ€Œβ€ο»Ώβ€‹β€Œβ€β€Œβ€‹β€Œο»Ώβ€‹β€β€Œβ€β€Œβ€Œβ€Œβ€ο»Ώβ€β€‹β€β€Œβ€Œβ€‹ο»Ώβ€Œβ€Œβ€Œβ€‹β€‹β€β€Œβ€Œο»Ώο»Ώβ€Œβ€β€ο»Ώβ€Œβ€β€Œβ€Œβ€Œο»Ώβ€β€Œβ€‹β€β€Œβ€Œβ€‹ο»Ώβ€‹ο»Ώβ€Œβ€‹β€Œβ€‹β€‹β€β€Œβ€Œβ€‹ο»Ώβ€‹ο»Ώβ€Œβ€‹β€Œβ€‹β€‹β€β€Œβ€Œβ€‹ο»Ώβ€‹β€β€‹ο»Ώβ€‹β€β€‹β€ο»Ώβ€Œβ€Œβ€‹β€β€‹β€Œβ€β€Œο»Ώβ€Œο»Ώβ€β€β€Œβ€Œβ€Œο»Ώβ€Œβ€‹β€β€β€Œβ€Œβ€Œβ€Œβ€Œο»Ώβ€β€Œβ€‹ο»Ώβ€β€‹β€Œβ€Œβ€‹ο»Ώβ€Œβ€β€Œο»Ώβ€Œβ€Œβ€Œβ€Œβ€‹β€β€Œβ€Œβ€‹ο»Ώβ€‹β€β€‹ο»Ώβ€‹β€β€‹β€β€Œβ€Œβ€‹ο»Ώβ€Œβ€Œβ€Œβ€‹β€Œβ€‹β€‹β€ο»Ώβ€β€Œο»Ώβ€Œβ€‹β€Œβ€β€Œβ€Œβ€Œο»Ώβ€β€‹β€Œο»Ώβ€Œβ€‹β€‹β€β€Œβ€β€Œο»Ώβ€‹β€‹β€Œβ€β€Œβ€Œβ€Œο»Ώβ€‹β€β€Œο»Ώβ€‹ο»Ώβ€Œο»Ώβ€‹β€‹β€Œβ€β€Œβ€Œβ€Œβ€β€‹ο»Ώβ€Œο»Ώβ€Œβ€‹β€Œβ€β€β€Œβ€Œο»Ώβ€Œβ€β€Œβ€β€Œβ€Œβ€‹ο»Ώο»Ώβ€Œβ€Œο»Ώβ€‹β€‹β€Œο»Ώβ€Œβ€Œβ€Œβ€β€‹β€β€Œβ€ο»Ώβ€‹β€Œβ€β€β€Œβ€Œο»Ώβ€‹ο»Ώβ€Œβ€β€β€‹β€Œβ€β€Œβ€Œβ€Œβ€β€Œβ€‹β€‹β€β€‹β€β€Œο»Ώο»Ώβ€Œ

[Image: Image for post]β€‹β€‹β€‹β€‹β€Œο»Ώβ€ο»Ώβ€‹β€β€‹β€β€Œβ€ο»Ώο»Ώβ€Œο»Ώβ€‹β€β€Œβ€β€β€Œβ€Œβ€β€Œο»Ώβ€Œβ€β€β€Œβ€Œβ€ο»Ώβ€β€‹β€β€‹β€β€‹ο»Ώβ€β€β€‹β€β€‹β€β€Œο»Ώβ€‹ο»Ώβ€Œβ€β€‹β€Œβ€Œβ€ο»Ώβ€β€Œβ€β€β€Œβ€Œο»Ώβ€Œβ€‹β€Œο»Ώβ€β€Œβ€‹β€ο»Ώβ€β€Œβ€β€β€Œβ€Œβ€ο»Ώο»Ώβ€‹β€β€‹β€β€‹β€ο»Ώβ€‹β€‹β€β€‹β€β€Œβ€β€β€‹β€Œο»Ώβ€‹β€β€Œβ€β€Œβ€Œβ€Œβ€β€Œβ€β€‹β€β€‹β€β€‹ο»Ώβ€β€β€‹β€β€‹β€β€Œβ€β€β€‹β€Œο»Ώβ€Œβ€‹β€Œο»Ώβ€Œβ€‹β€Œο»Ώβ€‹β€‹β€Œο»Ώβ€‹ο»Ώβ€‹ο»Ώβ€β€β€‹β€ο»Ώο»Ώβ€‹β€ο»Ώο»Ώβ€Œβ€β€β€Œβ€Œβ€ο»Ώβ€β€Œο»Ώβ€Œβ€‹β€Œβ€β€Œβ€Œβ€Œβ€ο»Ώβ€‹β€‹ο»Ώβ€Œβ€‹β€‹ο»Ώβ€Œο»Ώβ€‹ο»Ώβ€‹β€Œβ€‹β€ο»Ώβ€β€Œο»Ώβ€‹ο»Ώβ€Œβ€β€‹β€Œβ€Œβ€ο»Ώβ€β€Œβ€β€β€Œβ€Œο»Ώβ€Œβ€‹β€Œο»Ώβ€β€Œβ€‹β€ο»Ώβ€β€Œο»Ώβ€‹ο»Ώβ€Œο»Ώβ€Œβ€‹β€Œο»Ώβ€Œβ€Œβ€Œβ€β€Œβ€‹β€Œβ€β€β€Œβ€Œβ€ο»Ώο»Ώβ€‹β€ο»Ώο»Ώβ€Œβ€β€β€Œβ€Œβ€ο»Ώβ€β€Œο»Ώβ€Œβ€‹β€Œβ€β€Œβ€Œβ€Œβ€ο»Ώβ€β€Œο»Ώβ€Œβ€‹β€‹β€ο»Ώο»Ώβ€Œβ€β€Œβ€Œβ€Œβ€β€Œβ€‹β€Œβ€β€β€Œβ€Œο»Ώβ€Œβ€‹β€‹β€ο»Ώο»Ώβ€Œβ€ο»Ώβ€Œβ€Œβ€ο»Ώο»Ώβ€Œβ€β€Œβ€‹β€Œβ€β€Œβ€Œβ€‹ο»Ώο»Ώβ€Œβ€Œο»Ώβ€‹β€‹β€Œο»Ώβ€‹β€β€Œβ€β€Œβ€Œβ€Œο»Ώβ€‹ο»Ώβ€Œβ€β€Œβ€Œβ€Œβ€ο»Ώβ€β€Œο»Ώβ€Œβ€‹β€Œβ€β€‹β€Œβ€Œο»Ώβ€Œβ€‹β€Œβ€β€β€Œβ€Œβ€ο»Ώο»Ώβ€Œβ€ο»Ώβ€β€‹ο»Ώβ€ο»Ώβ€Œβ€β€β€Œβ€Œβ€β€Œβ€‹β€‹ο»Ώο»Ώβ€Œβ€Œβ€β€Œο»Ώβ€Œο»Ώβ€‹β€‹β€Œβ€β€ο»Ώβ€Œβ€Œβ€Œβ€β€Œβ€β€‹β€Œβ€Œο»Ώβ€Œβ€‹β€Œο»Ώβ€Œβ€Œβ€Œβ€β€Œβ€β€‹ο»Ώβ€Œβ€β€Œβ€Œβ€Œβ€Œβ€Œβ€ο»Ώβ€Œβ€Œβ€Œβ€‹β€Œβ€Œο»Ώβ€Œβ€β€Œο»Ώβ€Œβ€Œβ€Œβ€‹ο»Ώο»Ώβ€Œβ€ο»Ώβ€‹β€Œβ€β€Œβ€β€Œο»Ώβ€β€β€‹ο»Ώβ€Œβ€‹β€Œβ€ο»Ώβ€β€Œβ€‹β€Œο»Ώβ€Œβ€‹ο»Ώο»Ώβ€‹ο»Ώβ€ο»Ώβ€Œο»Ώβ€Œβ€‹β€Œο»Ώβ€β€Œβ€Œο»Ώβ€‹β€‹β€Œβ€β€Œβ€Œβ€‹ο»Ώο»Ώβ€Œβ€Œβ€β€‹β€β€Œβ€ο»Ώβ€‹β€Œβ€ο»Ώο»Ώβ€Œβ€β€Œο»Ώβ€‹ο»Ώβ€ο»Ώβ€Œο»Ώβ€‹β€‹β€Œβ€β€‹β€Œβ€Œο»Ώβ€Œβ€‹β€Œβ€β€β€‹β€‹ο»Ώο»Ώβ€Œβ€Œο»Ώβ€‹β€‹β€Œβ€β€‹β€Œβ€Œβ€β€Œο»Ώβ€Œβ€β€Œβ€Œβ€Œβ€‹β€‹β€β€Œο»Ώβ€Œβ€Œβ€Œβ€β€β€Œβ€Œβ€ο»Ώβ€‹β€Œβ€β€Œβ€‹β€Œβ€β€Œβ€Œβ€Œο»Ώβ€‹β€β€‹β€β€Œβ€Œβ€‹ο»Ώβ€Œβ€Œβ€Œβ€‹β€‹β€β€Œβ€Œο»Ώο»Ώβ€Œβ€β€ο»Ώβ€Œβ€β€Œβ€Œβ€Œο»Ώβ€β€Œβ€‹β€β€Œβ€Œβ€‹ο»Ώβ€‹ο»Ώβ€Œβ€‹β€Œβ€‹β€‹β€β€Œβ€Œβ€‹ο»Ώβ€‹ο»Ώβ€Œβ€‹β€Œβ€‹β€‹β€β€Œβ€Œβ€‹ο»Ώβ€‹β€β€‹ο»Ώβ€‹β€β€Œβ€‹β€β€β€‹ο»Ώβ€‹β€‹β€‹ο»Ώβ€Œο»Ώβ€Œο»Ώβ€β€β€‹β€ο»Ώβ€Œβ€Œβ€β€β€Œβ€Œβ€Œβ€‹β€β€Œβ€β€‹β€β€Œβ€ο»Ώβ€Œβ€Œβ€β€β€Œβ€Œβ€Œβ€‹β€‹β€Œβ€Œβ€Œβ€‹β€‹β€β€Œβ€Œβ€‹ο»Ώβ€‹β€β€‹ο»Ώβ€‹β€β€‹β€β€Œβ€Œβ€‹ο»Ώβ€Œβ€Œβ€Œβ€‹β€Œβ€‹β€‹β€ο»Ώβ€β€Œο»Ώβ€‹β€β€Œβ€β€β€Œβ€Œβ€β€‹ο»Ώβ€Œβ€β€β€‹β€Œβ€Œβ€Œβ€‹β€Œβ€β€Œβ€Œβ€Œο»Ώβ€β€‹β€Œο»Ώβ€Œβ€‹β€‹β€β€Œβ€Œβ€‹ο»Ώβ€Œβ€Œβ€Œβ€‹β€‹β€β€Œβ€Œο»Ώο»Ώβ€Œβ€β€ο»Ώβ€Œβ€β€Œβ€Œβ€Œο»Ώβ€β€Œβ€‹β€β€Œβ€Œβ€‹ο»Ώβ€‹ο»Ώβ€Œβ€‹β€Œβ€‹β€‹β€β€Œβ€Œβ€‹ο»Ώβ€‹ο»Ώβ€Œβ€‹β€Œβ€‹β€‹β€β€Œβ€Œβ€‹ο»Ώβ€‹β€β€‹ο»Ώβ€‹β€β€‹ο»Ώβ€‹β€β€Œβ€‹β€β€Œβ€Œο»Ώβ€Œβ€β€‹ο»Ώβ€Œο»Ώβ€Œβ€‹β€ο»Ώβ€Œβ€β€‹β€β€Œβ€ο»Ώβ€Œβ€Œβ€‹β€Œο»Ώβ€Œβ€β€ο»Ώβ€Œβ€‹ο»Ώο»Ώβ€Œβ€ο»Ώβ€‹β€‹β€ο»Ώβ€Œβ€‹β€β€Œβ€Œβ€‹ο»Ώβ€‹β€β€‹ο»Ώβ€‹β€β€‹β€β€Œβ€Œβ€‹ο»Ώβ€Œβ€Œβ€Œβ€‹β€Œβ€‹β€‹β€ο»Ώβ€β€Œβ€β€‹ο»Ώβ€Œβ€β€β€‹β€Œβ€β€β€Œβ€Œβ€ο»Ώβ€‹β€Œβ€β€Œβ€‹β€Œο»Ώβ€‹β€β€Œβ€β€Œβ€Œβ€Œβ€ο»Ώβ€β€‹β€β€Œβ€Œβ€‹ο»Ώβ€Œβ€Œβ€Œβ€‹β€‹β€β€Œβ€Œο»Ώο»Ώβ€Œβ€β€ο»Ώβ€Œβ€β€Œβ€Œβ€Œο»Ώβ€β€Œβ€‹β€β€Œβ€Œβ€‹ο»Ώβ€‹ο»Ώβ€Œβ€‹β€Œβ€‹β€‹β€β€Œβ€Œβ€‹ο»Ώβ€‹ο»Ώβ€Œβ€‹β€Œβ€‹β€‹β€β€Œβ€Œβ€‹ο»Ώβ€‹β€β€‹ο»Ώβ€‹β€β€‹ο»Ώβ€β€‹β€Œβ€β€Œο»Ώβ€Œβ€β€Œβ€Œβ€Œβ€Œο»Ώο»Ώβ€Œβ€‹ο»Ώβ€β€Œβ€‹β€β€Œβ€‹ο»Ώβ€‹β€‹β€Œβ€β€‹ο»Ώβ€Œβ€ο»Ώβ€β€Œβ€ο»Ώβ€Œβ€Œβ€‹ο»Ώβ€Œβ€Œβ€β€‹β€Œβ€‹β€β€Œβ€Œβ€‹ο»Ώβ€‹β€β€‹ο»Ώβ€‹β€β€‹β€β€Œβ€Œβ€‹ο»Ώβ€Œβ€Œβ€Œβ€‹β€Œβ€‹β€‹β€ο»Ώβ€β€Œο»Ώβ€Œβ€‹β€Œβ€β€Œβ€Œβ€Œο»Ώβ€β€‹β€Œο»Ώβ€Œβ€‹β€‹ο»Ώο»Ώο»Ώβ€Œβ€β€‹β€β€Œβ€β€‹β€Œβ€Œο»Ώβ€‹ο»Ώβ€Œβ€β€Œβ€Œβ€Œβ€Œβ€Œβ€Œβ€Œο»Ώβ€‹β€β€Œβ€ο»Ώβ€‹β€‹ο»Ώο»Ώβ€Œβ€Œβ€β€β€‹β€Œο»Ώβ€Œβ€‹β€Œο»Ώβ€Œβ€‹β€Œο»Ώβ€‹β€‹β€Œο»Ώβ€‹ο»Ώβ€‹β€β€Œβ€Œβ€‹ο»Ώβ€‹ο»Ώβ€Œβ€‹β€‹β€Œβ€‹β€β€Œβ€Œβ€‹ο»Ώβ€‹β€β€Œβ€‹β€Œβ€β€‹β€β€Œβ€Œβ€‹ο»Ώβ€‹β€β€Œβ€‹β€Œβ€β€Œβ€β€β€Œβ€Œβ€ο»Ώβ€β€Œο»Ώβ€Œβ€‹β€Œβ€β€Œβ€Œβ€Œβ€ο»Ώβ€‹β€‹ο»Ώβ€Œβ€‹β€‹ο»Ώβ€Œο»Ώβ€‹ο»Ώβ€‹β€Œβ€‹β€ο»Ώβ€β€Œο»Ώβ€‹ο»Ώβ€Œβ€β€‹β€Œβ€Œβ€ο»Ώβ€β€Œβ€β€β€Œβ€Œο»Ώβ€Œβ€‹β€Œο»Ώβ€β€Œβ€‹β€ο»Ώβ€β€Œο»Ώβ€‹ο»Ώβ€Œο»Ώβ€Œβ€‹β€Œο»Ώβ€Œβ€Œβ€Œβ€β€Œβ€‹β€Œβ€β€β€Œβ€Œβ€ο»Ώο»Ώβ€‹β€β€Œβ€β€Œβ€β€β€Œβ€Œβ€β€Œβ€‹β€‹ο»Ώο»Ώβ€Œβ€Œβ€β€Œο»Ώβ€Œο»Ώβ€‹β€‹β€Œβ€β€ο»Ώβ€Œβ€Œβ€Œβ€β€Œβ€β€‹β€Œβ€Œο»Ώβ€Œβ€‹β€Œο»Ώβ€Œβ€Œβ€Œβ€β€Œβ€β€‹ο»Ώβ€Œβ€β€Œβ€Œβ€Œβ€Œβ€Œβ€ο»Ώβ€Œβ€Œβ€Œβ€‹β€Œβ€Œο»Ώβ€Œβ€β€Œο»Ώβ€Œβ€Œβ€Œβ€‹ο»Ώο»Ώβ€Œβ€ο»Ώβ€‹β€Œβ€β€Œβ€β€Œο»Ώβ€β€β€‹ο»Ώβ€Œβ€‹β€Œβ€ο»Ώβ€β€Œβ€‹β€Œο»Ώβ€Œβ€‹ο»Ώο»Ώβ€‹β€β€Œβ€β€Œο»Ώβ€Œβ€‹β€Œο»Ώβ€β€Œβ€Œο»Ώβ€‹β€‹β€Œβ€β€Œβ€Œβ€‹ο»Ώο»Ώβ€Œβ€Œβ€β€‹β€β€Œβ€ο»Ώβ€‹β€Œβ€ο»Ώο»Ώβ€Œβ€β€Œο»Ώβ€‹β€β€Œβ€β€Œο»Ώβ€‹β€‹β€Œβ€β€‹β€Œβ€Œο»Ώβ€Œβ€‹β€Œβ€β€β€‹β€‹ο»Ώο»Ώβ€Œβ€Œο»Ώβ€‹β€‹β€Œβ€β€‹β€Œβ€Œβ€β€Œο»Ώβ€Œβ€β€Œβ€Œβ€Œβ€‹β€‹β€β€Œο»Ώβ€Œβ€Œβ€Œβ€β€β€Œβ€Œβ€ο»Ώβ€‹β€Œβ€β€Œβ€‹β€Œβ€β€Œβ€Œβ€Œο»Ώβ€‹β€β€‹β€β€Œβ€Œβ€‹ο»Ώβ€Œβ€Œβ€Œβ€‹β€‹β€β€Œβ€Œο»Ώο»Ώβ€Œβ€β€ο»Ώβ€Œβ€β€Œβ€Œβ€Œο»Ώβ€β€Œβ€‹β€β€Œβ€Œβ€‹ο»Ώβ€‹ο»Ώβ€Œβ€‹β€Œβ€‹β€‹β€β€Œβ€Œβ€‹ο»Ώβ€‹ο»Ώβ€Œβ€‹β€Œβ€‹β€‹β€β€Œβ€Œβ€‹ο»Ώβ€‹β€β€‹ο»Ώβ€‹β€β€Œβ€‹β€β€β€‹ο»Ώβ€‹β€‹β€‹ο»Ώβ€Œο»Ώβ€Œο»Ώβ€β€β€‹β€ο»Ώβ€Œβ€Œβ€β€β€Œβ€Œβ€Œβ€‹β€β€Œβ€β€‹β€β€Œβ€ο»Ώβ€Œβ€Œβ€β€β€Œβ€Œβ€Œβ€‹β€‹β€Œβ€Œβ€Œβ€‹β€‹β€β€Œβ€Œβ€‹ο»Ώβ€‹β€β€‹ο»Ώβ€‹β€β€‹β€β€Œβ€Œβ€‹ο»Ώβ€Œβ€Œβ€Œβ€‹β€Œβ€‹β€‹β€ο»Ώβ€β€Œο»Ώβ€‹β€β€Œβ€β€β€Œβ€Œβ€β€‹ο»Ώβ€Œβ€β€β€‹β€Œβ€Œβ€Œβ€‹β€Œβ€β€Œβ€Œβ€Œο»Ώβ€β€‹β€Œο»Ώβ€Œβ€‹β€‹β€β€Œβ€Œβ€‹ο»Ώβ€Œβ€Œβ€Œβ€‹β€‹β€β€Œβ€Œο»Ώο»Ώβ€Œβ€β€ο»Ώβ€Œβ€β€Œβ€Œβ€Œο»Ώβ€β€Œβ€‹β€β€Œβ€Œβ€‹ο»Ώβ€‹ο»Ώβ€Œβ€‹β€Œβ€‹β€‹β€β€Œβ€Œβ€‹ο»Ώβ€‹ο»Ώβ€Œβ€‹β€Œβ€‹β€‹β€β€Œβ€Œβ€‹ο»Ώβ€‹β€β€‹ο»Ώβ€‹β€β€‹ο»Ώβ€‹β€β€Œβ€‹β€β€Œβ€Œο»Ώβ€Œβ€β€‹ο»Ώβ€Œο»Ώβ€Œβ€‹β€ο»Ώβ€Œβ€β€‹β€β€Œβ€ο»Ώβ€Œβ€Œβ€‹β€Œο»Ώβ€Œβ€β€ο»Ώβ€Œβ€‹ο»Ώο»Ώβ€Œβ€ο»Ώβ€‹β€‹β€ο»Ώβ€Œβ€‹β€β€Œβ€Œβ€‹ο»Ώβ€‹β€β€‹ο»Ώβ€‹β€β€‹β€β€Œβ€Œβ€‹ο»Ώβ€Œβ€Œβ€Œβ€‹β€Œβ€‹β€‹β€ο»Ώβ€β€Œβ€β€‹ο»Ώβ€Œβ€β€β€‹β€Œβ€β€β€Œβ€Œβ€ο»Ώβ€‹β€Œβ€β€Œβ€‹β€Œο»Ώβ€‹β€β€Œβ€β€Œβ€Œβ€Œβ€ο»Ώβ€β€‹β€β€Œβ€Œβ€‹ο»Ώβ€Œβ€Œβ€Œβ€‹β€‹β€β€Œβ€Œο»Ώο»Ώβ€Œβ€β€ο»Ώβ€Œβ€β€Œβ€Œβ€Œο»Ώβ€β€Œβ€‹β€β€Œβ€Œβ€‹ο»Ώβ€‹ο»Ώβ€Œβ€‹β€Œβ€‹β€‹β€β€Œβ€Œβ€‹ο»Ώβ€‹ο»Ώβ€Œβ€‹β€Œβ€‹β€‹β€β€Œβ€Œβ€‹ο»Ώβ€‹β€β€‹ο»Ώβ€‹β€β€‹ο»Ώβ€β€‹β€Œβ€β€Œο»Ώβ€Œβ€β€Œβ€Œβ€Œβ€Œο»Ώο»Ώβ€Œβ€‹ο»Ώβ€β€Œβ€‹β€β€Œβ€‹ο»Ώβ€‹β€‹β€Œβ€β€‹ο»Ώβ€Œβ€ο»Ώβ€β€Œβ€ο»Ώβ€Œβ€Œβ€‹ο»Ώβ€Œβ€Œβ€β€‹β€Œβ€‹β€β€Œβ€Œβ€‹ο»Ώβ€‹β€β€‹ο»Ώβ€‹β€β€‹β€β€Œβ€Œβ€‹ο»Ώβ€Œβ€Œβ€Œβ€‹β€Œβ€‹β€‹β€ο»Ώβ€β€Œο»Ώβ€Œβ€‹β€Œβ€β€Œβ€Œβ€Œο»Ώβ€β€‹β€Œο»Ώβ€Œβ€‹β€‹β€β€Œβ€β€Œο»Ώβ€‹β€‹β€Œβ€β€Œβ€Œβ€Œο»Ώβ€‹β€β€Œο»Ώβ€‹ο»Ώβ€Œο»Ώβ€‹β€‹β€Œβ€β€Œβ€Œβ€Œβ€β€‹ο»Ώβ€Œο»Ώβ€Œβ€‹β€Œβ€β€β€Œβ€Œο»Ώβ€Œβ€β€Œβ€β€Œβ€Œβ€‹ο»Ώο»Ώβ€Œβ€Œο»Ώβ€‹β€‹β€Œο»Ώβ€Œβ€Œβ€Œβ€β€‹β€β€Œβ€ο»Ώβ€‹β€Œβ€β€β€Œβ€Œο»Ώβ€‹ο»Ώβ€Œβ€β€β€‹β€Œβ€β€Œβ€Œβ€Œβ€β€Œβ€‹β€‹β€β€‹β€β€Œο»Ώο»Ώβ€Œ

After sending a DM to β€‹β€‹β€‹β€‹β€Œο»Ώβ€ο»Ώβ€‹β€β€‹β€β€Œβ€ο»Ώο»Ώβ€Œο»Ώβ€‹β€β€Œβ€β€β€Œβ€Œβ€β€Œο»Ώβ€Œβ€β€β€Œβ€Œβ€ο»Ώβ€β€‹β€β€‹β€β€‹ο»Ώβ€β€β€‹β€β€‹β€β€Œο»Ώβ€‹ο»Ώβ€Œβ€β€‹β€Œβ€Œβ€ο»Ώβ€β€Œβ€β€β€Œβ€Œο»Ώβ€Œβ€‹β€Œο»Ώβ€β€Œβ€‹β€ο»Ώβ€β€Œβ€β€β€Œβ€Œβ€ο»Ώο»Ώβ€‹β€β€‹β€β€‹β€ο»Ώβ€‹β€‹β€β€‹β€β€Œβ€β€β€‹β€Œο»Ώβ€‹β€β€Œβ€β€Œβ€Œβ€Œβ€β€Œβ€β€‹β€β€‹β€β€‹ο»Ώβ€β€β€‹β€β€‹β€β€Œβ€β€β€‹β€Œο»Ώβ€Œβ€‹β€Œο»Ώβ€Œβ€‹β€Œο»Ώβ€‹β€‹β€Œο»Ώβ€‹ο»Ώβ€‹ο»Ώβ€β€β€‹β€ο»Ώο»Ώβ€‹β€ο»Ώο»Ώβ€Œβ€β€β€Œβ€Œβ€ο»Ώβ€β€Œο»Ώβ€Œβ€‹β€Œβ€β€Œβ€Œβ€Œβ€ο»Ώβ€‹β€‹ο»Ώβ€Œβ€‹β€‹ο»Ώβ€Œο»Ώβ€‹ο»Ώβ€‹β€Œβ€‹β€ο»Ώβ€β€Œο»Ώβ€‹ο»Ώβ€Œβ€β€‹β€Œβ€Œβ€ο»Ώβ€β€Œβ€β€β€Œβ€Œο»Ώβ€Œβ€‹β€Œο»Ώβ€β€Œβ€‹β€ο»Ώβ€β€Œο»Ώβ€‹ο»Ώβ€Œο»Ώβ€Œβ€‹β€Œο»Ώβ€Œβ€Œβ€Œβ€β€Œβ€‹β€Œβ€β€β€Œβ€Œβ€ο»Ώο»Ώβ€‹β€ο»Ώο»Ώβ€Œβ€β€β€Œβ€Œβ€ο»Ώβ€β€Œο»Ώβ€Œβ€‹β€Œβ€β€Œβ€Œβ€Œβ€ο»Ώβ€β€Œο»Ώβ€Œβ€‹β€‹β€ο»Ώο»Ώβ€Œβ€β€Œβ€Œβ€Œβ€β€Œβ€‹β€Œβ€β€β€Œβ€Œο»Ώβ€Œβ€‹β€‹β€ο»Ώο»Ώβ€Œβ€ο»Ώβ€Œβ€Œβ€ο»Ώο»Ώβ€Œβ€β€Œβ€‹β€Œβ€β€Œβ€Œβ€‹ο»Ώο»Ώβ€Œβ€Œο»Ώβ€‹β€‹β€Œο»Ώβ€‹β€β€Œβ€β€Œβ€Œβ€Œο»Ώβ€‹ο»Ώβ€Œβ€β€Œβ€Œβ€Œβ€ο»Ώβ€β€Œο»Ώβ€Œβ€‹β€Œβ€β€‹β€Œβ€Œο»Ώβ€Œβ€‹β€Œβ€β€β€Œβ€Œβ€ο»Ώο»Ώβ€Œβ€ο»Ώβ€β€‹ο»Ώβ€ο»Ώβ€Œβ€β€β€Œβ€Œβ€β€Œβ€‹β€‹ο»Ώο»Ώβ€Œβ€Œβ€β€Œο»Ώβ€Œο»Ώβ€‹β€‹β€Œβ€β€ο»Ώβ€Œβ€Œβ€Œβ€β€Œβ€β€‹β€Œβ€Œο»Ώβ€Œβ€‹β€Œο»Ώβ€Œβ€Œβ€Œβ€β€Œβ€β€‹ο»Ώβ€Œβ€β€Œβ€Œβ€Œβ€Œβ€Œβ€ο»Ώβ€Œβ€Œβ€Œβ€‹β€Œβ€Œο»Ώβ€Œβ€β€Œο»Ώβ€Œβ€Œβ€Œβ€‹ο»Ώο»Ώβ€Œβ€ο»Ώβ€‹β€Œβ€β€Œβ€β€Œο»Ώβ€β€β€‹ο»Ώβ€Œβ€‹β€Œβ€ο»Ώβ€β€Œβ€‹β€Œο»Ώβ€Œβ€‹ο»Ώο»Ώβ€‹ο»Ώβ€ο»Ώβ€Œο»Ώβ€Œβ€‹β€Œο»Ώβ€β€Œβ€Œο»Ώβ€‹β€‹β€Œβ€β€Œβ€Œβ€‹ο»Ώο»Ώβ€Œβ€Œβ€β€‹β€β€Œβ€ο»Ώβ€‹β€Œβ€ο»Ώο»Ώβ€Œβ€β€Œο»Ώβ€‹ο»Ώβ€ο»Ώβ€Œο»Ώβ€‹β€‹β€Œβ€β€‹β€Œβ€Œο»Ώβ€Œβ€‹β€Œβ€β€β€‹β€‹ο»Ώο»Ώβ€Œβ€Œο»Ώβ€‹β€‹β€Œβ€β€‹β€Œβ€Œβ€β€Œο»Ώβ€Œβ€β€Œβ€Œβ€Œβ€‹β€‹β€β€Œο»Ώβ€Œβ€Œβ€Œβ€β€β€Œβ€Œβ€ο»Ώβ€‹β€Œβ€β€Œβ€‹β€Œβ€β€Œβ€Œβ€Œο»Ώβ€‹β€β€‹β€β€Œβ€Œβ€‹ο»Ώβ€Œβ€Œβ€Œβ€‹β€‹β€β€Œβ€Œο»Ώο»Ώβ€Œβ€β€ο»Ώβ€Œβ€β€Œβ€Œβ€Œο»Ώβ€β€Œβ€‹β€β€Œβ€Œβ€‹ο»Ώβ€‹ο»Ώβ€Œβ€‹β€Œβ€‹β€‹β€β€Œβ€Œβ€‹ο»Ώβ€‹ο»Ώβ€Œβ€‹β€Œβ€‹β€‹β€β€Œβ€Œβ€‹ο»Ώβ€‹β€β€‹ο»Ώβ€‹β€β€Œβ€‹β€β€β€‹ο»Ώβ€‹β€‹β€‹ο»Ώβ€Œο»Ώβ€Œο»Ώβ€β€β€‹β€ο»Ώβ€Œβ€Œβ€β€β€Œβ€Œβ€Œβ€‹β€β€Œβ€β€‹β€β€Œβ€ο»Ώβ€Œβ€Œβ€β€β€Œβ€Œβ€Œβ€‹β€‹β€Œβ€Œβ€Œβ€‹β€‹β€β€Œβ€Œβ€‹ο»Ώβ€‹β€β€‹ο»Ώβ€‹β€β€‹β€β€Œβ€Œβ€‹ο»Ώβ€Œβ€Œβ€Œβ€‹β€Œβ€‹β€‹β€ο»Ώβ€β€Œο»Ώβ€‹β€β€Œβ€β€β€Œβ€Œβ€β€‹ο»Ώβ€Œβ€β€β€‹β€Œβ€Œβ€Œβ€‹β€Œβ€β€Œβ€Œβ€Œο»Ώβ€β€‹β€Œο»Ώβ€Œβ€‹β€‹β€β€Œβ€Œβ€‹ο»Ώβ€Œβ€Œβ€Œβ€‹β€‹β€β€Œβ€Œο»Ώο»Ώβ€Œβ€β€ο»Ώβ€Œβ€β€Œβ€Œβ€Œο»Ώβ€β€Œβ€‹β€β€Œβ€Œβ€‹ο»Ώβ€‹ο»Ώβ€Œβ€‹β€Œβ€‹β€‹β€β€Œβ€Œβ€‹ο»Ώβ€‹ο»Ώβ€Œβ€‹β€Œβ€‹β€‹β€β€Œβ€Œβ€‹ο»Ώβ€‹β€β€‹ο»Ώβ€‹β€β€Œβ€‹ο»Ώβ€Œβ€Œο»Ώβ€β€Œβ€Œβ€β€ο»Ώβ€‹ο»Ώβ€Œβ€β€Œβ€Œβ€Œβ€β€Œβ€‹β€Œο»Ώβ€Œβ€Œβ€Œο»Ώβ€Œβ€‹β€Œβ€‹β€Œβ€‹β€Œβ€‹β€Œο»Ώβ€Œβ€Œβ€Œβ€Œβ€β€Œβ€Œβ€β€Œβ€β€‹β€β€Œβ€Œβ€‹ο»Ώβ€‹β€β€‹ο»Ώβ€‹β€β€‹β€β€Œβ€Œβ€‹ο»Ώβ€Œβ€Œβ€Œβ€‹β€Œβ€‹β€‹β€ο»Ώβ€β€Œβ€β€‹ο»Ώβ€Œβ€β€β€‹β€Œβ€β€β€Œβ€Œβ€ο»Ώβ€‹β€Œβ€β€Œβ€‹β€Œο»Ώβ€‹β€β€Œβ€β€Œβ€Œβ€Œβ€ο»Ώβ€β€‹β€β€Œβ€Œβ€‹ο»Ώβ€Œβ€Œβ€Œβ€‹β€‹β€β€Œβ€Œο»Ώο»Ώβ€Œβ€β€ο»Ώβ€Œβ€β€Œβ€Œβ€Œο»Ώβ€β€Œβ€‹β€β€Œβ€Œβ€‹ο»Ώβ€‹ο»Ώβ€Œβ€‹β€Œβ€‹β€‹β€β€Œβ€Œβ€‹ο»Ώβ€‹ο»Ώβ€Œβ€‹β€Œβ€‹β€‹β€β€Œβ€Œβ€‹ο»Ώβ€‹β€β€‹ο»Ώβ€‹β€β€Œο»Ώβ€β€‹β€Œο»Ώβ€Œβ€‹β€Œβ€β€Œβ€Œβ€Œβ€Œβ€‹β€Œβ€Œβ€β€Œβ€Œβ€Œβ€β€Œβ€β€Œβ€β€β€β€Œο»Ώβ€‹β€‹β€‹ο»Ώβ€β€Œβ€Œβ€β€ο»Ώβ€‹ο»Ώβ€‹β€β€Œβ€‹ο»Ώβ€β€‹β€β€Œβ€Œβ€‹ο»Ώβ€‹β€β€‹ο»Ώβ€‹β€β€‹β€β€Œβ€Œβ€‹ο»Ώβ€Œβ€Œβ€Œβ€‹β€Œβ€‹β€‹β€ο»Ώβ€β€Œο»Ώβ€Œβ€‹β€Œβ€β€Œβ€Œβ€Œο»Ώβ€β€‹β€Œο»Ώβ€Œβ€‹β€‹ο»Ώο»Ώο»Ώβ€Œβ€β€‹β€β€Œβ€β€‹β€Œβ€Œο»Ώβ€‹ο»Ώβ€Œβ€β€Œβ€Œβ€Œβ€Œβ€Œβ€Œβ€Œο»Ώβ€‹β€β€Œβ€ο»Ώβ€‹β€‹ο»Ώο»Ώβ€Œβ€Œβ€β€β€‹β€Œο»Ώβ€Œβ€‹β€Œο»Ώβ€Œβ€‹β€Œο»Ώβ€‹β€‹β€Œο»Ώβ€‹ο»Ώβ€‹β€β€Œβ€Œβ€‹ο»Ώβ€‹ο»Ώβ€Œβ€‹β€‹β€Œβ€‹β€β€Œβ€Œβ€‹ο»Ώβ€‹β€β€Œβ€‹β€Œβ€β€‹β€β€Œβ€Œβ€‹ο»Ώβ€‹β€β€Œβ€‹β€Œβ€β€Œβ€β€β€Œβ€Œβ€ο»Ώβ€β€Œο»Ώβ€Œβ€‹β€Œβ€β€Œβ€Œβ€Œβ€ο»Ώβ€‹β€‹ο»Ώβ€Œβ€‹β€‹ο»Ώβ€Œο»Ώβ€‹ο»Ώβ€‹β€Œβ€‹β€ο»Ώβ€β€Œο»Ώβ€‹ο»Ώβ€Œβ€β€‹β€Œβ€Œβ€ο»Ώβ€β€Œβ€β€β€Œβ€Œο»Ώβ€Œβ€‹β€Œο»Ώβ€β€Œβ€‹β€ο»Ώβ€β€Œο»Ώβ€‹ο»Ώβ€Œο»Ώβ€Œβ€‹β€Œο»Ώβ€Œβ€Œβ€Œβ€β€Œβ€‹β€Œβ€β€β€Œβ€Œβ€ο»Ώο»Ώβ€‹β€β€Œβ€β€Œβ€β€β€Œβ€Œβ€β€Œβ€‹β€‹ο»Ώο»Ώβ€Œβ€Œβ€β€Œο»Ώβ€Œο»Ώβ€‹β€‹β€Œβ€β€ο»Ώβ€Œβ€Œβ€Œβ€β€Œβ€β€‹β€Œβ€Œο»Ώβ€Œβ€‹β€Œο»Ώβ€Œβ€Œβ€Œβ€β€Œβ€β€‹ο»Ώβ€Œβ€β€Œβ€Œβ€Œβ€Œβ€Œβ€ο»Ώβ€Œβ€Œβ€Œβ€‹β€Œβ€Œο»Ώβ€Œβ€β€Œο»Ώβ€Œβ€Œβ€Œβ€‹ο»Ώο»Ώβ€Œβ€ο»Ώβ€‹β€Œβ€β€Œβ€β€Œο»Ώβ€β€β€‹ο»Ώβ€Œβ€‹β€Œβ€ο»Ώβ€β€Œβ€‹β€Œο»Ώβ€Œβ€‹ο»Ώο»Ώβ€‹β€β€Œβ€β€Œο»Ώβ€Œβ€‹β€Œο»Ώβ€β€Œβ€Œο»Ώβ€‹β€‹β€Œβ€β€Œβ€Œβ€‹ο»Ώο»Ώβ€Œβ€Œβ€β€‹β€β€Œβ€ο»Ώβ€‹β€Œβ€ο»Ώο»Ώβ€Œβ€β€Œο»Ώβ€‹β€β€Œβ€β€Œο»Ώβ€‹β€‹β€Œβ€β€‹β€Œβ€Œο»Ώβ€Œβ€‹β€Œβ€β€β€‹β€‹ο»Ώο»Ώβ€Œβ€Œο»Ώβ€‹β€‹β€Œβ€β€‹β€Œβ€Œβ€β€Œο»Ώβ€Œβ€β€Œβ€Œβ€Œβ€‹β€‹β€β€Œο»Ώβ€Œβ€Œβ€Œβ€β€β€Œβ€Œβ€ο»Ώβ€‹β€Œβ€β€Œβ€‹β€Œβ€β€Œβ€Œβ€Œο»Ώβ€‹β€β€‹β€β€Œβ€Œβ€‹ο»Ώβ€Œβ€Œβ€Œβ€‹β€‹β€β€Œβ€Œο»Ώο»Ώβ€Œβ€β€ο»Ώβ€Œβ€β€Œβ€Œβ€Œο»Ώβ€β€Œβ€‹β€β€Œβ€Œβ€‹ο»Ώβ€‹ο»Ώβ€Œβ€‹β€Œβ€‹β€‹β€β€Œβ€Œβ€‹ο»Ώβ€‹ο»Ώβ€Œβ€‹β€Œβ€‹β€‹β€β€Œβ€Œβ€‹ο»Ώβ€‹β€β€‹ο»Ώβ€‹β€β€Œβ€‹β€β€β€‹ο»Ώβ€‹β€‹β€‹ο»Ώβ€Œο»Ώβ€Œο»Ώβ€β€β€‹β€ο»Ώβ€Œβ€Œβ€β€β€Œβ€Œβ€Œβ€‹β€β€Œβ€β€‹β€β€Œβ€ο»Ώβ€Œβ€Œβ€β€β€Œβ€Œβ€Œβ€‹β€‹β€Œβ€Œβ€Œβ€‹β€‹β€β€Œβ€Œβ€‹ο»Ώβ€‹β€β€‹ο»Ώβ€‹β€β€‹β€β€Œβ€Œβ€‹ο»Ώβ€Œβ€Œβ€Œβ€‹β€Œβ€‹β€‹β€ο»Ώβ€β€Œο»Ώβ€‹β€β€Œβ€β€β€Œβ€Œβ€β€‹ο»Ώβ€Œβ€β€β€‹β€Œβ€Œβ€Œβ€‹β€Œβ€β€Œβ€Œβ€Œο»Ώβ€β€‹β€Œο»Ώβ€Œβ€‹β€‹β€β€Œβ€Œβ€‹ο»Ώβ€Œβ€Œβ€Œβ€‹β€‹β€β€Œβ€Œο»Ώο»Ώβ€Œβ€β€ο»Ώβ€Œβ€β€Œβ€Œβ€Œο»Ώβ€β€Œβ€‹β€β€Œβ€Œβ€‹ο»Ώβ€‹ο»Ώβ€Œβ€‹β€Œβ€‹β€‹β€β€Œβ€Œβ€‹ο»Ώβ€‹ο»Ώβ€Œβ€‹β€Œβ€‹β€‹β€β€Œβ€Œβ€‹ο»Ώβ€‹β€β€‹ο»Ώβ€‹β€β€Œβ€‹ο»Ώβ€Œβ€Œο»Ώβ€β€Œβ€Œβ€β€ο»Ώβ€‹ο»Ώβ€Œβ€β€Œβ€Œβ€Œβ€β€Œβ€‹β€Œο»Ώβ€Œβ€Œβ€Œο»Ώβ€Œβ€‹β€Œβ€‹β€Œβ€‹β€Œβ€‹β€Œο»Ώβ€Œβ€Œβ€Œβ€Œβ€β€Œβ€Œβ€β€Œβ€β€‹β€β€Œβ€Œβ€‹ο»Ώβ€‹β€β€‹ο»Ώβ€‹β€β€‹β€β€Œβ€Œβ€‹ο»Ώβ€Œβ€Œβ€Œβ€‹β€Œβ€‹β€‹β€ο»Ώβ€β€Œβ€β€‹ο»Ώβ€Œβ€β€β€‹β€Œβ€β€β€Œβ€Œβ€ο»Ώβ€‹β€Œβ€β€Œβ€‹β€Œο»Ώβ€‹β€β€Œβ€β€Œβ€Œβ€Œβ€ο»Ώβ€β€‹β€β€Œβ€Œβ€‹ο»Ώβ€Œβ€Œβ€Œβ€‹β€‹β€β€Œβ€Œο»Ώο»Ώβ€Œβ€β€ο»Ώβ€Œβ€β€Œβ€Œβ€Œο»Ώβ€β€Œβ€‹β€β€Œβ€Œβ€‹ο»Ώβ€‹ο»Ώβ€Œβ€‹β€Œβ€‹β€‹β€β€Œβ€Œβ€‹ο»Ώβ€‹ο»Ώβ€Œβ€‹β€Œβ€‹β€‹β€β€Œβ€Œβ€‹ο»Ώβ€‹β€β€‹ο»Ώβ€‹β€β€Œο»Ώβ€β€‹β€Œο»Ώβ€Œβ€‹β€Œβ€β€Œβ€Œβ€Œβ€Œβ€‹β€Œβ€Œβ€β€Œβ€Œβ€Œβ€β€Œβ€β€Œβ€β€β€β€Œο»Ώβ€‹β€‹β€‹ο»Ώβ€β€Œβ€Œβ€β€ο»Ώβ€‹ο»Ώβ€‹β€β€Œβ€‹ο»Ώβ€β€‹β€β€Œβ€Œβ€‹ο»Ώβ€‹β€β€‹ο»Ώβ€‹β€β€‹β€β€Œβ€Œβ€‹ο»Ώβ€Œβ€Œβ€Œβ€‹β€Œβ€‹β€‹β€ο»Ώβ€β€Œο»Ώβ€Œβ€‹β€Œβ€β€Œβ€Œβ€Œο»Ώβ€β€‹β€Œο»Ώβ€Œβ€‹β€‹β€β€Œβ€β€Œο»Ώβ€‹β€‹β€Œβ€β€Œβ€Œβ€Œο»Ώβ€‹β€β€Œο»Ώβ€‹ο»Ώβ€Œο»Ώβ€‹β€‹β€Œβ€β€Œβ€Œβ€Œβ€β€‹ο»Ώβ€Œο»Ώβ€Œβ€‹β€Œβ€β€β€Œβ€Œο»Ώβ€Œβ€β€Œβ€β€Œβ€Œβ€‹ο»Ώο»Ώβ€Œβ€Œο»Ώβ€‹β€‹β€Œο»Ώβ€Œβ€Œβ€Œβ€β€‹β€β€Œβ€ο»Ώβ€‹β€Œβ€β€β€Œβ€Œο»Ώβ€‹ο»Ώβ€Œβ€β€β€‹β€Œβ€β€Œβ€Œβ€Œβ€β€Œβ€‹β€‹β€β€‹β€β€Œο»Ώο»Ώβ€Œ@cyb0rgsecur1tyβ€‹β€‹β€‹β€‹β€Œο»Ώβ€ο»Ώβ€‹β€β€‹β€β€Œβ€ο»Ώο»Ώβ€Œο»Ώβ€‹β€β€Œβ€β€β€Œβ€Œβ€β€Œο»Ώβ€Œβ€β€β€Œβ€Œβ€ο»Ώβ€β€‹β€β€‹β€β€‹ο»Ώβ€β€β€‹β€β€‹β€β€Œο»Ώβ€‹ο»Ώβ€Œβ€β€‹β€Œβ€Œβ€ο»Ώβ€β€Œβ€β€β€Œβ€Œο»Ώβ€Œβ€‹β€Œο»Ώβ€β€Œβ€‹β€ο»Ώβ€β€Œβ€β€β€Œβ€Œβ€ο»Ώο»Ώβ€‹β€β€‹β€β€‹β€ο»Ώβ€‹β€‹β€β€‹β€β€Œβ€β€β€‹β€Œο»Ώβ€‹β€β€Œβ€β€Œβ€Œβ€Œβ€β€Œβ€β€‹β€β€‹β€β€‹ο»Ώβ€β€β€‹β€β€‹β€β€Œβ€β€β€‹β€Œο»Ώβ€Œβ€‹β€Œο»Ώβ€Œβ€‹β€Œο»Ώβ€‹β€‹β€Œο»Ώβ€‹ο»Ώβ€‹ο»Ώβ€β€β€‹β€ο»Ώο»Ώβ€‹β€ο»Ώο»Ώβ€Œβ€β€β€Œβ€Œβ€ο»Ώβ€β€Œο»Ώβ€Œβ€‹β€Œβ€β€Œβ€Œβ€Œβ€ο»Ώβ€‹β€‹ο»Ώβ€Œβ€‹β€‹ο»Ώβ€Œο»Ώβ€‹ο»Ώβ€‹β€Œβ€‹β€ο»Ώβ€β€Œο»Ώβ€‹ο»Ώβ€Œβ€β€‹β€Œβ€Œβ€ο»Ώβ€β€Œβ€β€β€Œβ€Œο»Ώβ€Œβ€‹β€Œο»Ώβ€β€Œβ€‹β€ο»Ώβ€β€Œο»Ώβ€‹ο»Ώβ€Œο»Ώβ€Œβ€‹β€Œο»Ώβ€Œβ€Œβ€Œβ€β€Œβ€‹β€Œβ€β€β€Œβ€Œβ€ο»Ώο»Ώβ€‹β€ο»Ώο»Ώβ€Œβ€β€β€Œβ€Œβ€ο»Ώβ€β€Œο»Ώβ€Œβ€‹β€Œβ€β€Œβ€Œβ€Œβ€ο»Ώβ€β€Œο»Ώβ€Œβ€‹β€‹β€ο»Ώο»Ώβ€Œβ€β€Œβ€Œβ€Œβ€β€Œβ€‹β€Œβ€β€β€Œβ€Œο»Ώβ€Œβ€‹β€‹β€ο»Ώο»Ώβ€Œβ€ο»Ώβ€Œβ€Œβ€ο»Ώο»Ώβ€Œβ€β€Œβ€‹β€Œβ€β€Œβ€Œβ€‹ο»Ώο»Ώβ€Œβ€Œο»Ώβ€‹β€‹β€Œο»Ώβ€‹β€β€Œβ€β€Œβ€Œβ€Œο»Ώβ€‹ο»Ώβ€Œβ€β€Œβ€Œβ€Œβ€ο»Ώβ€β€Œο»Ώβ€Œβ€‹β€Œβ€β€‹β€Œβ€Œο»Ώβ€Œβ€‹β€Œβ€β€β€Œβ€Œβ€ο»Ώο»Ώβ€Œβ€ο»Ώβ€β€‹ο»Ώβ€ο»Ώβ€Œβ€β€β€Œβ€Œβ€β€Œβ€‹β€‹ο»Ώο»Ώβ€Œβ€Œβ€β€Œο»Ώβ€Œο»Ώβ€‹β€‹β€Œβ€β€ο»Ώβ€Œβ€Œβ€Œβ€β€Œβ€β€‹β€Œβ€Œο»Ώβ€Œβ€‹β€Œο»Ώβ€Œβ€Œβ€Œβ€β€Œβ€β€‹ο»Ώβ€Œβ€β€Œβ€Œβ€Œβ€Œβ€Œβ€ο»Ώβ€Œβ€Œβ€Œβ€‹β€Œβ€Œο»Ώβ€Œβ€β€Œο»Ώβ€Œβ€Œβ€Œβ€‹ο»Ώο»Ώβ€Œβ€ο»Ώβ€‹β€Œβ€β€Œβ€β€Œο»Ώβ€β€β€‹ο»Ώβ€Œβ€‹β€Œβ€ο»Ώβ€β€Œβ€‹β€Œο»Ώβ€Œβ€‹ο»Ώο»Ώβ€‹ο»Ώβ€ο»Ώβ€Œο»Ώβ€Œβ€‹β€Œο»Ώβ€β€Œβ€Œο»Ώβ€‹β€‹β€Œβ€β€Œβ€Œβ€‹ο»Ώο»Ώβ€Œβ€Œβ€β€‹β€β€Œβ€ο»Ώβ€‹β€Œβ€ο»Ώο»Ώβ€Œβ€β€Œο»Ώβ€‹ο»Ώβ€ο»Ώβ€Œο»Ώβ€‹β€‹β€Œβ€β€‹β€Œβ€Œο»Ώβ€Œβ€‹β€Œβ€β€β€‹β€‹ο»Ώο»Ώβ€Œβ€Œο»Ώβ€‹β€‹β€Œβ€β€‹β€Œβ€Œβ€β€Œο»Ώβ€Œβ€β€Œβ€Œβ€Œβ€‹β€‹β€β€Œο»Ώβ€Œβ€Œβ€Œβ€β€β€Œβ€Œβ€ο»Ώβ€‹β€Œβ€β€Œβ€‹β€Œβ€β€Œβ€Œβ€Œο»Ώβ€‹β€β€‹β€β€Œβ€Œβ€‹ο»Ώβ€Œβ€Œβ€Œβ€‹β€‹β€β€Œβ€Œο»Ώο»Ώβ€Œβ€β€ο»Ώβ€Œβ€β€Œβ€Œβ€Œο»Ώβ€β€Œβ€‹β€β€Œβ€Œβ€‹ο»Ώβ€‹ο»Ώβ€Œβ€‹β€Œβ€‹β€‹β€β€Œβ€Œβ€‹ο»Ώβ€‹ο»Ώβ€Œβ€‹β€Œβ€‹β€‹β€β€Œβ€Œβ€‹ο»Ώβ€‹β€β€‹ο»Ώβ€‹β€β€Œβ€‹β€β€β€‹ο»Ώβ€‹β€‹β€‹ο»Ώβ€Œο»Ώβ€Œο»Ώβ€β€β€‹β€ο»Ώβ€Œβ€Œβ€β€β€Œβ€Œβ€Œβ€‹β€β€Œβ€β€‹β€β€Œβ€ο»Ώβ€Œβ€Œβ€β€β€Œβ€Œβ€Œβ€‹β€‹β€Œβ€Œβ€Œβ€‹β€‹β€β€Œβ€Œβ€‹ο»Ώβ€‹β€β€‹ο»Ώβ€‹β€β€‹β€β€Œβ€Œβ€‹ο»Ώβ€Œβ€Œβ€Œβ€‹β€Œβ€‹β€‹β€ο»Ώβ€β€Œο»Ώβ€‹β€β€Œβ€β€β€Œβ€Œβ€β€‹ο»Ώβ€Œβ€β€β€‹β€Œβ€Œβ€Œβ€‹β€Œβ€β€Œβ€Œβ€Œο»Ώβ€β€‹β€Œο»Ώβ€Œβ€‹β€‹β€β€Œβ€Œβ€‹ο»Ώβ€Œβ€Œβ€Œβ€‹β€‹β€β€Œβ€Œο»Ώο»Ώβ€Œβ€β€ο»Ώβ€Œβ€β€Œβ€Œβ€Œο»Ώβ€β€Œβ€‹β€β€Œβ€Œβ€‹ο»Ώβ€‹ο»Ώβ€Œβ€‹β€Œβ€‹β€‹β€β€Œβ€Œβ€‹ο»Ώβ€‹ο»Ώβ€Œβ€‹β€Œβ€‹β€‹β€β€Œβ€Œβ€‹ο»Ώβ€‹β€β€‹ο»Ώβ€‹β€β€Œβ€‹ο»Ώβ€Œβ€Œο»Ώβ€β€Œβ€Œβ€β€ο»Ώβ€‹ο»Ώβ€Œβ€β€Œβ€Œβ€Œβ€β€Œβ€‹β€Œο»Ώβ€Œβ€Œβ€Œο»Ώβ€Œβ€‹β€Œβ€‹β€Œβ€‹β€Œβ€‹β€Œο»Ώβ€Œβ€Œβ€Œβ€Œβ€β€Œβ€Œβ€β€Œβ€β€‹β€β€Œβ€Œβ€‹ο»Ώβ€‹β€β€‹ο»Ώβ€‹β€β€‹β€β€Œβ€Œβ€‹ο»Ώβ€Œβ€Œβ€Œβ€‹β€Œβ€‹β€‹β€ο»Ώβ€β€Œβ€β€‹ο»Ώβ€Œβ€β€β€‹β€Œβ€β€β€Œβ€Œβ€ο»Ώβ€‹β€Œβ€β€Œβ€‹β€Œο»Ώβ€‹β€β€Œβ€β€Œβ€Œβ€Œβ€ο»Ώβ€β€‹β€β€Œβ€Œβ€‹ο»Ώβ€Œβ€Œβ€Œβ€‹β€‹β€β€Œβ€Œο»Ώο»Ώβ€Œβ€β€ο»Ώβ€Œβ€β€Œβ€Œβ€Œο»Ώβ€β€Œβ€‹β€β€Œβ€Œβ€‹ο»Ώβ€‹ο»Ώβ€Œβ€‹β€Œβ€‹β€‹β€β€Œβ€Œβ€‹ο»Ώβ€‹ο»Ώβ€Œβ€‹β€Œβ€‹β€‹β€β€Œβ€Œβ€‹ο»Ώβ€‹β€β€‹ο»Ώβ€‹β€β€‹ο»Ώβ€Œβ€Œβ€Œβ€‹β€β€‹β€Œβ€Œβ€Œβ€‹β€Œο»Ώβ€Œβ€‹β€Œβ€Œβ€Œο»Ώβ€‹ο»Ώβ€‹ο»Ώβ€Œβ€ο»Ώβ€Œβ€Œβ€β€β€β€Œβ€Œβ€Œβ€‹β€Œβ€ο»Ώβ€Œβ€Œο»Ώβ€‹β€‹β€Œβ€Œβ€Œβ€β€‹β€β€Œβ€Œβ€‹ο»Ώβ€‹β€β€‹ο»Ώβ€‹β€β€‹β€β€Œβ€Œβ€‹ο»Ώβ€Œβ€Œβ€Œβ€‹β€Œβ€‹β€‹β€ο»Ώβ€β€Œο»Ώβ€Œβ€‹β€Œβ€β€Œβ€Œβ€Œο»Ώβ€β€‹β€Œο»Ώβ€Œβ€‹β€‹ο»Ώο»Ώο»Ώβ€Œβ€β€‹β€β€Œβ€β€‹β€Œβ€Œο»Ώβ€‹ο»Ώβ€Œβ€β€Œβ€Œβ€Œβ€Œβ€Œβ€Œβ€Œο»Ώβ€‹β€β€Œβ€ο»Ώβ€‹β€‹ο»Ώο»Ώβ€Œβ€Œβ€β€β€‹β€Œο»Ώβ€Œβ€‹β€Œο»Ώβ€Œβ€‹β€Œο»Ώβ€‹β€‹β€Œο»Ώβ€‹ο»Ώβ€‹β€β€Œβ€Œβ€‹ο»Ώβ€‹ο»Ώβ€Œβ€‹β€‹β€Œβ€‹β€β€Œβ€Œβ€‹ο»Ώβ€‹β€β€Œβ€‹β€Œβ€β€‹β€β€Œβ€Œβ€‹ο»Ώβ€‹β€β€Œβ€‹β€Œβ€β€Œβ€β€β€Œβ€Œβ€ο»Ώβ€β€Œο»Ώβ€Œβ€‹β€Œβ€β€Œβ€Œβ€Œβ€ο»Ώβ€‹β€‹ο»Ώβ€Œβ€‹β€‹ο»Ώβ€Œο»Ώβ€‹ο»Ώβ€‹β€Œβ€‹β€ο»Ώβ€β€Œο»Ώβ€‹ο»Ώβ€Œβ€β€‹β€Œβ€Œβ€ο»Ώβ€β€Œβ€β€β€Œβ€Œο»Ώβ€Œβ€‹β€Œο»Ώβ€β€Œβ€‹β€ο»Ώβ€β€Œο»Ώβ€‹ο»Ώβ€Œο»Ώβ€Œβ€‹β€Œο»Ώβ€Œβ€Œβ€Œβ€β€Œβ€‹β€Œβ€β€β€Œβ€Œβ€ο»Ώο»Ώβ€‹β€β€Œβ€β€Œβ€β€β€Œβ€Œβ€β€Œβ€‹β€‹ο»Ώο»Ώβ€Œβ€Œβ€β€Œο»Ώβ€Œο»Ώβ€‹β€‹β€Œβ€β€ο»Ώβ€Œβ€Œβ€Œβ€β€Œβ€β€‹β€Œβ€Œο»Ώβ€Œβ€‹β€Œο»Ώβ€Œβ€Œβ€Œβ€β€Œβ€β€‹ο»Ώβ€Œβ€β€Œβ€Œβ€Œβ€Œβ€Œβ€ο»Ώβ€Œβ€Œβ€Œβ€‹β€Œβ€Œο»Ώβ€Œβ€β€Œο»Ώβ€Œβ€Œβ€Œβ€‹ο»Ώο»Ώβ€Œβ€ο»Ώβ€‹β€Œβ€β€Œβ€β€Œο»Ώβ€β€β€‹ο»Ώβ€Œβ€‹β€Œβ€ο»Ώβ€β€Œβ€‹β€Œο»Ώβ€Œβ€‹ο»Ώο»Ώβ€‹β€β€Œβ€β€Œο»Ώβ€Œβ€‹β€Œο»Ώβ€β€Œβ€Œο»Ώβ€‹β€‹β€Œβ€β€Œβ€Œβ€‹ο»Ώο»Ώβ€Œβ€Œβ€β€‹β€β€Œβ€ο»Ώβ€‹β€Œβ€ο»Ώο»Ώβ€Œβ€β€Œο»Ώβ€‹β€β€Œβ€β€Œο»Ώβ€‹β€‹β€Œβ€β€‹β€Œβ€Œο»Ώβ€Œβ€‹β€Œβ€β€β€‹β€‹ο»Ώο»Ώβ€Œβ€Œο»Ώβ€‹β€‹β€Œβ€β€‹β€Œβ€Œβ€β€Œο»Ώβ€Œβ€β€Œβ€Œβ€Œβ€‹β€‹β€β€Œο»Ώβ€Œβ€Œβ€Œβ€β€β€Œβ€Œβ€ο»Ώβ€‹β€Œβ€β€Œβ€‹β€Œβ€β€Œβ€Œβ€Œο»Ώβ€‹β€β€‹β€β€Œβ€Œβ€‹ο»Ώβ€Œβ€Œβ€Œβ€‹β€‹β€β€Œβ€Œο»Ώο»Ώβ€Œβ€β€ο»Ώβ€Œβ€β€Œβ€Œβ€Œο»Ώβ€β€Œβ€‹β€β€Œβ€Œβ€‹ο»Ώβ€‹ο»Ώβ€Œβ€‹β€Œβ€‹β€‹β€β€Œβ€Œβ€‹ο»Ώβ€‹ο»Ώβ€Œβ€‹β€Œβ€‹β€‹β€β€Œβ€Œβ€‹ο»Ώβ€‹β€β€‹ο»Ώβ€‹β€β€Œβ€‹β€β€β€‹ο»Ώβ€‹β€‹β€‹ο»Ώβ€Œο»Ώβ€Œο»Ώβ€β€β€‹β€ο»Ώβ€Œβ€Œβ€β€β€Œβ€Œβ€Œβ€‹β€β€Œβ€β€‹β€β€Œβ€ο»Ώβ€Œβ€Œβ€β€β€Œβ€Œβ€Œβ€‹β€‹β€Œβ€Œβ€Œβ€‹β€‹β€β€Œβ€Œβ€‹ο»Ώβ€‹β€β€‹ο»Ώβ€‹β€β€‹β€β€Œβ€Œβ€‹ο»Ώβ€Œβ€Œβ€Œβ€‹β€Œβ€‹β€‹β€ο»Ώβ€β€Œο»Ώβ€‹β€β€Œβ€β€β€Œβ€Œβ€β€‹ο»Ώβ€Œβ€β€β€‹β€Œβ€Œβ€Œβ€‹β€Œβ€β€Œβ€Œβ€Œο»Ώβ€β€‹β€Œο»Ώβ€Œβ€‹β€‹β€β€Œβ€Œβ€‹ο»Ώβ€Œβ€Œβ€Œβ€‹β€‹β€β€Œβ€Œο»Ώο»Ώβ€Œβ€β€ο»Ώβ€Œβ€β€Œβ€Œβ€Œο»Ώβ€β€Œβ€‹β€β€Œβ€Œβ€‹ο»Ώβ€‹ο»Ώβ€Œβ€‹β€Œβ€‹β€‹β€β€Œβ€Œβ€‹ο»Ώβ€‹ο»Ώβ€Œβ€‹β€Œβ€‹β€‹β€β€Œβ€Œβ€‹ο»Ώβ€‹β€β€‹ο»Ώβ€‹β€β€Œβ€‹ο»Ώβ€Œβ€Œο»Ώβ€β€Œβ€Œβ€β€ο»Ώβ€‹ο»Ώβ€Œβ€β€Œβ€Œβ€Œβ€β€Œβ€‹β€Œο»Ώβ€Œβ€Œβ€Œο»Ώβ€Œβ€‹β€Œβ€‹β€Œβ€‹β€Œβ€‹β€Œο»Ώβ€Œβ€Œβ€Œβ€Œβ€β€Œβ€Œβ€β€Œβ€β€‹β€β€Œβ€Œβ€‹ο»Ώβ€‹β€β€‹ο»Ώβ€‹β€β€‹β€β€Œβ€Œβ€‹ο»Ώβ€Œβ€Œβ€Œβ€‹β€Œβ€‹β€‹β€ο»Ώβ€β€Œβ€β€‹ο»Ώβ€Œβ€β€β€‹β€Œβ€β€β€Œβ€Œβ€ο»Ώβ€‹β€Œβ€β€Œβ€‹β€Œο»Ώβ€‹β€β€Œβ€β€Œβ€Œβ€Œβ€ο»Ώβ€β€‹β€β€Œβ€Œβ€‹ο»Ώβ€Œβ€Œβ€Œβ€‹β€‹β€β€Œβ€Œο»Ώο»Ώβ€Œβ€β€ο»Ώβ€Œβ€β€Œβ€Œβ€Œο»Ώβ€β€Œβ€‹β€β€Œβ€Œβ€‹ο»Ώβ€‹ο»Ώβ€Œβ€‹β€Œβ€‹β€‹β€β€Œβ€Œβ€‹ο»Ώβ€‹ο»Ώβ€Œβ€‹β€Œβ€‹β€‹β€β€Œβ€Œβ€‹ο»Ώβ€‹β€β€‹ο»Ώβ€‹β€β€‹ο»Ώβ€Œβ€Œβ€Œβ€‹β€β€‹β€Œβ€Œβ€Œβ€‹β€Œο»Ώβ€Œβ€‹β€Œβ€Œβ€Œο»Ώβ€‹ο»Ώβ€‹ο»Ώβ€Œβ€ο»Ώβ€Œβ€Œβ€β€β€β€Œβ€Œβ€Œβ€‹β€Œβ€ο»Ώβ€Œβ€Œο»Ώβ€‹β€‹β€Œβ€Œβ€Œβ€β€‹β€β€Œβ€Œβ€‹ο»Ώβ€‹β€β€‹ο»Ώβ€‹β€β€‹β€β€Œβ€Œβ€‹ο»Ώβ€Œβ€Œβ€Œβ€‹β€Œβ€‹β€‹β€ο»Ώβ€β€Œο»Ώβ€Œβ€‹β€Œβ€β€Œβ€Œβ€Œο»Ώβ€β€‹β€Œο»Ώβ€Œβ€‹β€‹β€β€Œβ€β€Œο»Ώβ€‹β€‹β€Œβ€β€Œβ€Œβ€Œο»Ώβ€‹β€β€Œο»Ώβ€‹ο»Ώβ€Œο»Ώβ€‹β€‹β€Œβ€β€Œβ€Œβ€Œβ€β€‹ο»Ώβ€Œο»Ώβ€Œβ€‹β€Œβ€β€β€Œβ€Œο»Ώβ€Œβ€β€Œβ€β€Œβ€Œβ€‹ο»Ώο»Ώβ€Œβ€Œο»Ώβ€‹β€‹β€Œο»Ώβ€Œβ€Œβ€Œβ€β€‹β€β€Œβ€ο»Ώβ€‹β€Œβ€β€β€Œβ€Œο»Ώβ€‹ο»Ώβ€Œβ€β€β€‹β€Œβ€β€Œβ€Œβ€Œβ€β€Œβ€‹β€‹β€β€‹β€β€Œο»Ώο»Ώβ€Œ with β€‹β€‹β€‹β€‹β€Œο»Ώβ€ο»Ώβ€‹β€β€‹β€β€Œβ€ο»Ώο»Ώβ€Œο»Ώβ€‹β€β€Œβ€β€β€Œβ€Œβ€β€Œο»Ώβ€Œβ€β€β€Œβ€Œβ€ο»Ώβ€β€‹β€β€‹β€β€‹ο»Ώβ€β€β€‹β€β€‹β€β€Œο»Ώβ€‹ο»Ώβ€Œβ€β€‹β€Œβ€Œβ€ο»Ώβ€β€Œβ€β€β€Œβ€Œο»Ώβ€Œβ€‹β€Œο»Ώβ€β€Œβ€‹β€ο»Ώβ€β€Œβ€β€β€Œβ€Œβ€ο»Ώο»Ώβ€‹β€β€‹β€β€‹β€ο»Ώβ€‹β€‹β€β€‹β€β€Œβ€β€β€‹β€Œο»Ώβ€‹β€β€Œβ€β€Œβ€Œβ€Œβ€β€Œβ€β€‹β€β€‹β€β€‹ο»Ώβ€β€β€‹β€β€‹β€β€Œβ€β€β€‹β€Œο»Ώβ€Œβ€‹β€Œο»Ώβ€Œβ€‹β€Œο»Ώβ€‹β€‹β€Œο»Ώβ€‹ο»Ώβ€‹ο»Ώβ€β€β€‹β€ο»Ώο»Ώβ€‹β€ο»Ώο»Ώβ€Œβ€β€β€Œβ€Œβ€ο»Ώβ€β€Œο»Ώβ€Œβ€‹β€Œβ€β€Œβ€Œβ€Œβ€ο»Ώβ€‹β€‹ο»Ώβ€Œβ€‹β€‹ο»Ώβ€Œο»Ώβ€‹ο»Ώβ€‹β€Œβ€‹β€ο»Ώβ€β€Œο»Ώβ€‹ο»Ώβ€Œβ€β€‹β€Œβ€Œβ€ο»Ώβ€β€Œβ€β€β€Œβ€Œο»Ώβ€Œβ€‹β€Œο»Ώβ€β€Œβ€‹β€ο»Ώβ€β€Œο»Ώβ€‹ο»Ώβ€Œο»Ώβ€Œβ€‹β€Œο»Ώβ€Œβ€Œβ€Œβ€β€Œβ€‹β€Œβ€β€β€Œβ€Œβ€ο»Ώο»Ώβ€‹β€ο»Ώο»Ώβ€Œβ€β€β€Œβ€Œβ€ο»Ώβ€β€Œο»Ώβ€Œβ€‹β€Œβ€β€Œβ€Œβ€Œβ€ο»Ώβ€β€Œο»Ώβ€Œβ€‹β€‹β€ο»Ώο»Ώβ€Œβ€β€Œβ€Œβ€Œβ€β€Œβ€‹β€Œβ€β€β€Œβ€Œο»Ώβ€Œβ€‹β€‹β€ο»Ώο»Ώβ€Œβ€ο»Ώβ€Œβ€Œβ€ο»Ώο»Ώβ€Œβ€β€Œβ€‹β€Œβ€β€Œβ€Œβ€‹ο»Ώο»Ώβ€Œβ€Œο»Ώβ€‹β€‹β€Œο»Ώβ€‹β€β€Œβ€β€Œβ€Œβ€Œο»Ώβ€‹ο»Ώβ€Œβ€β€Œβ€Œβ€Œβ€ο»Ώβ€β€Œο»Ώβ€Œβ€‹β€Œβ€β€‹β€Œβ€Œο»Ώβ€Œβ€‹β€Œβ€β€β€Œβ€Œβ€ο»Ώο»Ώβ€Œβ€ο»Ώβ€β€‹ο»Ώβ€ο»Ώβ€Œβ€β€β€Œβ€Œβ€β€Œβ€‹β€‹ο»Ώο»Ώβ€Œβ€Œβ€β€Œο»Ώβ€Œο»Ώβ€‹β€‹β€Œβ€β€ο»Ώβ€Œβ€Œβ€Œβ€β€Œβ€β€‹β€Œβ€Œο»Ώβ€Œβ€‹β€Œο»Ώβ€Œβ€Œβ€Œβ€β€Œβ€β€‹ο»Ώβ€Œβ€β€Œβ€Œβ€Œβ€Œβ€Œβ€ο»Ώβ€Œβ€Œβ€Œβ€‹β€Œβ€Œο»Ώβ€Œβ€β€Œο»Ώβ€Œβ€Œβ€Œβ€‹ο»Ώο»Ώβ€Œβ€ο»Ώβ€‹β€Œβ€β€Œβ€β€Œο»Ώβ€β€β€‹ο»Ώβ€Œβ€‹β€Œβ€ο»Ώβ€β€Œβ€‹β€Œο»Ώβ€Œβ€‹ο»Ώο»Ώβ€‹ο»Ώβ€ο»Ώβ€Œο»Ώβ€Œβ€‹β€Œο»Ώβ€β€Œβ€Œο»Ώβ€‹β€‹β€Œβ€β€Œβ€Œβ€‹ο»Ώο»Ώβ€Œβ€Œβ€β€‹β€β€Œβ€ο»Ώβ€‹β€Œβ€ο»Ώο»Ώβ€Œβ€β€Œο»Ώβ€‹ο»Ώβ€ο»Ώβ€Œο»Ώβ€‹β€‹β€Œβ€β€‹β€Œβ€Œο»Ώβ€Œβ€‹β€Œβ€β€β€‹β€‹ο»Ώο»Ώβ€Œβ€Œο»Ώβ€‹β€‹β€Œβ€β€‹β€Œβ€Œβ€β€Œο»Ώβ€Œβ€β€Œβ€Œβ€Œβ€‹β€‹β€β€Œο»Ώβ€Œβ€Œβ€Œβ€β€β€Œβ€Œβ€ο»Ώβ€‹β€Œβ€β€Œβ€‹β€Œβ€β€Œβ€Œβ€Œο»Ώβ€‹β€β€‹β€β€Œβ€Œβ€‹ο»Ώβ€Œβ€Œβ€Œβ€‹β€‹β€β€Œβ€Œο»Ώο»Ώβ€Œβ€β€ο»Ώβ€Œβ€β€Œβ€Œβ€Œο»Ώβ€β€Œβ€‹β€β€Œβ€Œβ€‹ο»Ώβ€‹ο»Ώβ€Œβ€‹β€Œβ€‹β€‹β€β€Œβ€Œβ€‹ο»Ώβ€‹ο»Ώβ€Œβ€‹β€Œβ€‹β€‹β€β€Œβ€Œβ€‹ο»Ώβ€‹β€β€‹ο»Ώβ€‹β€β€Œβ€‹β€β€β€‹ο»Ώβ€‹β€‹β€‹ο»Ώβ€Œο»Ώβ€Œο»Ώβ€β€β€‹β€ο»Ώβ€Œβ€Œβ€β€β€Œβ€Œβ€Œβ€‹β€β€Œβ€β€‹β€β€Œβ€ο»Ώβ€Œβ€Œβ€β€β€Œβ€Œβ€Œβ€‹β€‹β€Œβ€Œβ€Œβ€‹β€‹β€β€Œβ€Œβ€‹ο»Ώβ€‹β€β€‹ο»Ώβ€‹β€β€‹β€β€Œβ€Œβ€‹ο»Ώβ€Œβ€Œβ€Œβ€‹β€Œβ€‹β€‹β€ο»Ώβ€β€Œο»Ώβ€‹β€β€Œβ€β€β€Œβ€Œβ€β€‹ο»Ώβ€Œβ€β€β€‹β€Œβ€Œβ€Œβ€‹β€Œβ€β€Œβ€Œβ€Œο»Ώβ€β€‹β€Œο»Ώβ€Œβ€‹β€‹β€β€Œβ€Œβ€‹ο»Ώβ€Œβ€Œβ€Œβ€‹β€‹β€β€Œβ€Œο»Ώο»Ώβ€Œβ€β€ο»Ώβ€Œβ€β€Œβ€Œβ€Œο»Ώβ€β€Œβ€‹β€β€Œβ€Œβ€‹ο»Ώβ€‹ο»Ώβ€Œβ€‹β€Œβ€‹β€‹β€β€Œβ€Œβ€‹ο»Ώβ€‹ο»Ώβ€Œβ€‹β€Œβ€‹β€‹β€β€Œβ€Œβ€‹ο»Ώβ€‹β€β€‹ο»Ώβ€‹β€β€Œβ€‹ο»Ώβ€Œβ€Œο»Ώβ€β€Œβ€Œβ€β€ο»Ώβ€‹ο»Ώβ€Œβ€β€Œβ€Œβ€Œβ€β€Œβ€‹β€Œο»Ώβ€Œβ€Œβ€Œο»Ώβ€Œβ€‹β€Œβ€‹β€Œβ€‹β€Œβ€‹β€Œο»Ώβ€Œβ€Œβ€Œβ€Œβ€β€Œβ€Œβ€β€Œβ€β€‹β€β€Œβ€Œβ€‹ο»Ώβ€‹β€β€‹ο»Ώβ€‹β€β€‹β€β€Œβ€Œβ€‹ο»Ώβ€Œβ€Œβ€Œβ€‹β€Œβ€‹β€‹β€ο»Ώβ€β€Œβ€β€‹ο»Ώβ€Œβ€β€β€‹β€Œβ€β€β€Œβ€Œβ€ο»Ώβ€‹β€Œβ€β€Œβ€‹β€Œο»Ώβ€‹β€β€Œβ€β€Œβ€Œβ€Œβ€ο»Ώβ€β€‹β€β€Œβ€Œβ€‹ο»Ώβ€Œβ€Œβ€Œβ€‹β€‹β€β€Œβ€Œο»Ώο»Ώβ€Œβ€β€ο»Ώβ€Œβ€β€Œβ€Œβ€Œο»Ώβ€β€Œβ€‹β€β€Œβ€Œβ€‹ο»Ώβ€‹ο»Ώβ€Œβ€‹β€Œβ€‹β€‹β€β€Œβ€Œβ€‹ο»Ώβ€‹ο»Ώβ€Œβ€‹β€Œβ€‹β€‹β€β€Œβ€Œβ€‹ο»Ώβ€‹β€β€‹ο»Ώβ€‹β€β€Œβ€‹β€Œβ€β€Œβ€Œβ€β€Œβ€Œβ€‹β€Œβ€β€‹ο»Ώβ€Œβ€β€Œο»Ώβ€Œβ€Œβ€‹ο»Ώβ€Œβ€‹β€Œο»Ώβ€‹ο»Ώβ€Œβ€β€Œβ€Œβ€‹ο»Ώβ€Œβ€β€Œβ€β€‹β€Œβ€Œβ€‹β€β€‹β€Œβ€ο»Ώο»Ώβ€‹β€β€Œβ€Œβ€‹ο»Ώβ€‹β€β€‹ο»Ώβ€‹β€β€‹β€β€Œβ€Œβ€‹ο»Ώβ€Œβ€Œβ€Œβ€‹β€Œβ€‹β€‹β€ο»Ώβ€β€Œο»Ώβ€Œβ€‹β€Œβ€β€Œβ€Œβ€Œο»Ώβ€β€‹β€Œο»Ώβ€Œβ€‹β€‹ο»Ώο»Ώο»Ώβ€Œβ€β€‹β€β€Œβ€β€‹β€Œβ€Œο»Ώβ€‹ο»Ώβ€Œβ€β€Œβ€Œβ€Œβ€Œβ€Œβ€Œβ€Œο»Ώβ€‹β€β€Œβ€ο»Ώβ€‹β€‹ο»Ώο»Ώβ€Œβ€Œβ€β€β€‹β€Œο»Ώβ€Œβ€‹β€Œο»Ώβ€Œβ€‹β€Œο»Ώβ€‹β€‹β€Œο»Ώβ€‹ο»Ώβ€‹β€β€Œβ€Œβ€‹ο»Ώβ€‹ο»Ώβ€Œβ€‹β€‹β€Œβ€‹β€β€Œβ€Œβ€‹ο»Ώβ€‹β€β€Œβ€‹β€Œβ€β€‹β€β€Œβ€Œβ€‹ο»Ώβ€‹β€β€Œβ€‹β€Œβ€β€Œβ€β€β€Œβ€Œβ€ο»Ώβ€β€Œο»Ώβ€Œβ€‹β€Œβ€β€Œβ€Œβ€Œβ€ο»Ώβ€‹β€‹ο»Ώβ€Œβ€‹β€‹ο»Ώβ€Œο»Ώβ€‹ο»Ώβ€‹β€Œβ€‹β€ο»Ώβ€β€Œο»Ώβ€‹ο»Ώβ€Œβ€β€‹β€Œβ€Œβ€ο»Ώβ€β€Œβ€β€β€Œβ€Œο»Ώβ€Œβ€‹β€Œο»Ώβ€β€Œβ€‹β€ο»Ώβ€β€Œο»Ώβ€‹ο»Ώβ€Œο»Ώβ€Œβ€‹β€Œο»Ώβ€Œβ€Œβ€Œβ€β€Œβ€‹β€Œβ€β€β€Œβ€Œβ€ο»Ώο»Ώβ€‹β€β€Œβ€β€Œβ€β€β€Œβ€Œβ€β€Œβ€‹β€‹ο»Ώο»Ώβ€Œβ€Œβ€β€Œο»Ώβ€Œο»Ώβ€‹β€‹β€Œβ€β€ο»Ώβ€Œβ€Œβ€Œβ€β€Œβ€β€‹β€Œβ€Œο»Ώβ€Œβ€‹β€Œο»Ώβ€Œβ€Œβ€Œβ€β€Œβ€β€‹ο»Ώβ€Œβ€β€Œβ€Œβ€Œβ€Œβ€Œβ€ο»Ώβ€Œβ€Œβ€Œβ€‹β€Œβ€Œο»Ώβ€Œβ€β€Œο»Ώβ€Œβ€Œβ€Œβ€‹ο»Ώο»Ώβ€Œβ€ο»Ώβ€‹β€Œβ€β€Œβ€β€Œο»Ώβ€β€β€‹ο»Ώβ€Œβ€‹β€Œβ€ο»Ώβ€β€Œβ€‹β€Œο»Ώβ€Œβ€‹ο»Ώο»Ώβ€‹β€β€Œβ€β€Œο»Ώβ€Œβ€‹β€Œο»Ώβ€β€Œβ€Œο»Ώβ€‹β€‹β€Œβ€β€Œβ€Œβ€‹ο»Ώο»Ώβ€Œβ€Œβ€β€‹β€β€Œβ€ο»Ώβ€‹β€Œβ€ο»Ώο»Ώβ€Œβ€β€Œο»Ώβ€‹β€β€Œβ€β€Œο»Ώβ€‹β€‹β€Œβ€β€‹β€Œβ€Œο»Ώβ€Œβ€‹β€Œβ€β€β€‹β€‹ο»Ώο»Ώβ€Œβ€Œο»Ώβ€‹β€‹β€Œβ€β€‹β€Œβ€Œβ€β€Œο»Ώβ€Œβ€β€Œβ€Œβ€Œβ€‹β€‹β€β€Œο»Ώβ€Œβ€Œβ€Œβ€β€β€Œβ€Œβ€ο»Ώβ€‹β€Œβ€β€Œβ€‹β€Œβ€β€Œβ€Œβ€Œο»Ώβ€‹β€β€‹β€β€Œβ€Œβ€‹ο»Ώβ€Œβ€Œβ€Œβ€‹β€‹β€β€Œβ€Œο»Ώο»Ώβ€Œβ€β€ο»Ώβ€Œβ€β€Œβ€Œβ€Œο»Ώβ€β€Œβ€‹β€β€Œβ€Œβ€‹ο»Ώβ€‹ο»Ώβ€Œβ€‹β€Œβ€‹β€‹β€β€Œβ€Œβ€‹ο»Ώβ€‹ο»Ώβ€Œβ€‹β€Œβ€‹β€‹β€β€Œβ€Œβ€‹ο»Ώβ€‹β€β€‹ο»Ώβ€‹β€β€Œβ€‹β€β€β€‹ο»Ώβ€‹β€‹β€‹ο»Ώβ€Œο»Ώβ€Œο»Ώβ€β€β€‹β€ο»Ώβ€Œβ€Œβ€β€β€Œβ€Œβ€Œβ€‹β€β€Œβ€β€‹β€β€Œβ€ο»Ώβ€Œβ€Œβ€β€β€Œβ€Œβ€Œβ€‹β€‹β€Œβ€Œβ€Œβ€‹β€‹β€β€Œβ€Œβ€‹ο»Ώβ€‹β€β€‹ο»Ώβ€‹β€β€‹β€β€Œβ€Œβ€‹ο»Ώβ€Œβ€Œβ€Œβ€‹β€Œβ€‹β€‹β€ο»Ώβ€β€Œο»Ώβ€‹β€β€Œβ€β€β€Œβ€Œβ€β€‹ο»Ώβ€Œβ€β€β€‹β€Œβ€Œβ€Œβ€‹β€Œβ€β€Œβ€Œβ€Œο»Ώβ€β€‹β€Œο»Ώβ€Œβ€‹β€‹β€β€Œβ€Œβ€‹ο»Ώβ€Œβ€Œβ€Œβ€‹β€‹β€β€Œβ€Œο»Ώο»Ώβ€Œβ€β€ο»Ώβ€Œβ€β€Œβ€Œβ€Œο»Ώβ€β€Œβ€‹β€β€Œβ€Œβ€‹ο»Ώβ€‹ο»Ώβ€Œβ€‹β€Œβ€‹β€‹β€β€Œβ€Œβ€‹ο»Ώβ€‹ο»Ώβ€Œβ€‹β€Œβ€‹β€‹β€β€Œβ€Œβ€‹ο»Ώβ€‹β€β€‹ο»Ώβ€‹β€β€Œβ€‹ο»Ώβ€Œβ€Œο»Ώβ€β€Œβ€Œβ€β€ο»Ώβ€‹ο»Ώβ€Œβ€β€Œβ€Œβ€Œβ€β€Œβ€‹β€Œο»Ώβ€Œβ€Œβ€Œο»Ώβ€Œβ€‹β€Œβ€‹β€Œβ€‹β€Œβ€‹β€Œο»Ώβ€Œβ€Œβ€Œβ€Œβ€β€Œβ€Œβ€β€Œβ€β€‹β€β€Œβ€Œβ€‹ο»Ώβ€‹β€β€‹ο»Ώβ€‹β€β€‹β€β€Œβ€Œβ€‹ο»Ώβ€Œβ€Œβ€Œβ€‹β€Œβ€‹β€‹β€ο»Ώβ€β€Œβ€β€‹ο»Ώβ€Œβ€β€β€‹β€Œβ€β€β€Œβ€Œβ€ο»Ώβ€‹β€Œβ€β€Œβ€‹β€Œο»Ώβ€‹β€β€Œβ€β€Œβ€Œβ€Œβ€ο»Ώβ€β€‹β€β€Œβ€Œβ€‹ο»Ώβ€Œβ€Œβ€Œβ€‹β€‹β€β€Œβ€Œο»Ώο»Ώβ€Œβ€β€ο»Ώβ€Œβ€β€Œβ€Œβ€Œο»Ώβ€β€Œβ€‹β€β€Œβ€Œβ€‹ο»Ώβ€‹ο»Ώβ€Œβ€‹β€Œβ€‹β€‹β€β€Œβ€Œβ€‹ο»Ώβ€‹ο»Ώβ€Œβ€‹β€Œβ€‹β€‹β€β€Œβ€Œβ€‹ο»Ώβ€‹β€β€‹ο»Ώβ€‹β€β€Œβ€‹β€Œβ€β€Œβ€Œβ€β€Œβ€Œβ€‹β€Œβ€β€‹ο»Ώβ€Œβ€β€Œο»Ώβ€Œβ€Œβ€‹ο»Ώβ€Œβ€‹β€Œο»Ώβ€‹ο»Ώβ€Œβ€β€Œβ€Œβ€‹ο»Ώβ€Œβ€β€Œβ€β€‹β€Œβ€Œβ€‹β€β€‹β€Œβ€ο»Ώο»Ώβ€‹β€β€Œβ€Œβ€‹ο»Ώβ€‹β€β€‹ο»Ώβ€‹β€β€‹β€β€Œβ€Œβ€‹ο»Ώβ€Œβ€Œβ€Œβ€‹β€Œβ€‹β€‹β€ο»Ώβ€β€Œο»Ώβ€Œβ€‹β€Œβ€β€Œβ€Œβ€Œο»Ώβ€β€‹β€Œο»Ώβ€Œβ€‹β€‹β€β€Œβ€β€Œο»Ώβ€‹β€‹β€Œβ€β€Œβ€Œβ€Œο»Ώβ€‹β€β€Œο»Ώβ€‹ο»Ώβ€Œο»Ώβ€‹β€‹β€Œβ€β€Œβ€Œβ€Œβ€β€‹ο»Ώβ€Œο»Ώβ€Œβ€‹β€Œβ€β€β€Œβ€Œο»Ώβ€Œβ€β€Œβ€β€Œβ€Œβ€‹ο»Ώο»Ώβ€Œβ€Œο»Ώβ€‹β€‹β€Œο»Ώβ€Œβ€Œβ€Œβ€β€‹β€β€Œβ€ο»Ώβ€‹β€Œβ€β€β€Œβ€Œο»Ώβ€‹ο»Ώβ€Œβ€β€β€‹β€Œβ€β€Œβ€Œβ€Œβ€β€Œβ€‹β€‹β€β€‹β€β€Œο»Ώο»Ώβ€Œi_w4nt_t0_b3_4_cyb0rgβ€‹β€‹β€‹β€‹β€Œο»Ώβ€ο»Ώβ€‹β€β€‹β€β€Œβ€ο»Ώο»Ώβ€Œο»Ώβ€‹β€β€Œβ€β€β€Œβ€Œβ€β€Œο»Ώβ€Œβ€β€β€Œβ€Œβ€ο»Ώβ€β€‹β€β€‹β€β€‹ο»Ώβ€β€β€‹β€β€‹β€β€Œο»Ώβ€‹ο»Ώβ€Œβ€β€‹β€Œβ€Œβ€ο»Ώβ€β€Œβ€β€β€Œβ€Œο»Ώβ€Œβ€‹β€Œο»Ώβ€β€Œβ€‹β€ο»Ώβ€β€Œβ€β€β€Œβ€Œβ€ο»Ώο»Ώβ€‹β€β€‹β€β€‹β€ο»Ώβ€‹β€‹β€β€‹β€β€Œβ€β€β€‹β€Œο»Ώβ€‹β€β€Œβ€β€Œβ€Œβ€Œβ€β€Œβ€β€‹β€β€‹β€β€‹ο»Ώβ€β€β€‹β€β€‹β€β€Œβ€β€β€‹β€Œο»Ώβ€Œβ€‹β€Œο»Ώβ€Œβ€‹β€Œο»Ώβ€‹β€‹β€Œο»Ώβ€‹ο»Ώβ€‹ο»Ώβ€β€β€‹β€ο»Ώο»Ώβ€‹β€ο»Ώο»Ώβ€Œβ€β€β€Œβ€Œβ€ο»Ώβ€β€Œο»Ώβ€Œβ€‹β€Œβ€β€Œβ€Œβ€Œβ€ο»Ώβ€‹β€‹ο»Ώβ€Œβ€‹β€‹ο»Ώβ€Œο»Ώβ€‹ο»Ώβ€‹β€Œβ€‹β€ο»Ώβ€β€Œο»Ώβ€‹ο»Ώβ€Œβ€β€‹β€Œβ€Œβ€ο»Ώβ€β€Œβ€β€β€Œβ€Œο»Ώβ€Œβ€‹β€Œο»Ώβ€β€Œβ€‹β€ο»Ώβ€β€Œο»Ώβ€‹ο»Ώβ€Œο»Ώβ€Œβ€‹β€Œο»Ώβ€Œβ€Œβ€Œβ€β€Œβ€‹β€Œβ€β€β€Œβ€Œβ€ο»Ώο»Ώβ€‹β€ο»Ώο»Ώβ€Œβ€β€β€Œβ€Œβ€ο»Ώβ€β€Œο»Ώβ€Œβ€‹β€Œβ€β€Œβ€Œβ€Œβ€ο»Ώβ€β€Œο»Ώβ€Œβ€‹β€‹β€ο»Ώο»Ώβ€Œβ€β€Œβ€Œβ€Œβ€β€Œβ€‹β€Œβ€β€β€Œβ€Œο»Ώβ€Œβ€‹β€‹β€ο»Ώο»Ώβ€Œβ€ο»Ώβ€Œβ€Œβ€ο»Ώο»Ώβ€Œβ€β€Œβ€‹β€Œβ€β€Œβ€Œβ€‹ο»Ώο»Ώβ€Œβ€Œο»Ώβ€‹β€‹β€Œο»Ώβ€‹β€β€Œβ€β€Œβ€Œβ€Œο»Ώβ€‹ο»Ώβ€Œβ€β€Œβ€Œβ€Œβ€ο»Ώβ€β€Œο»Ώβ€Œβ€‹β€Œβ€β€‹β€Œβ€Œο»Ώβ€Œβ€‹β€Œβ€β€β€Œβ€Œβ€ο»Ώο»Ώβ€Œβ€ο»Ώβ€β€‹ο»Ώβ€ο»Ώβ€Œβ€β€β€Œβ€Œβ€β€Œβ€‹β€‹ο»Ώο»Ώβ€Œβ€Œβ€β€Œο»Ώβ€Œο»Ώβ€‹β€‹β€Œβ€β€ο»Ώβ€Œβ€Œβ€Œβ€β€Œβ€β€‹β€Œβ€Œο»Ώβ€Œβ€‹β€Œο»Ώβ€Œβ€Œβ€Œβ€β€Œβ€β€‹ο»Ώβ€Œβ€β€Œβ€Œβ€Œβ€Œβ€Œβ€ο»Ώβ€Œβ€Œβ€Œβ€‹β€Œβ€Œο»Ώβ€Œβ€β€Œο»Ώβ€Œβ€Œβ€Œβ€‹ο»Ώο»Ώβ€Œβ€ο»Ώβ€‹β€Œβ€β€Œβ€β€Œο»Ώβ€β€β€‹ο»Ώβ€Œβ€‹β€Œβ€ο»Ώβ€β€Œβ€‹β€Œο»Ώβ€Œβ€‹ο»Ώο»Ώβ€‹ο»Ώβ€ο»Ώβ€Œο»Ώβ€Œβ€‹β€Œο»Ώβ€β€Œβ€Œο»Ώβ€‹β€‹β€Œβ€β€Œβ€Œβ€‹ο»Ώο»Ώβ€Œβ€Œβ€β€‹β€β€Œβ€ο»Ώβ€‹β€Œβ€ο»Ώο»Ώβ€Œβ€β€Œο»Ώβ€‹ο»Ώβ€ο»Ώβ€Œο»Ώβ€‹β€‹β€Œβ€β€‹β€Œβ€Œο»Ώβ€Œβ€‹β€Œβ€β€β€‹β€‹ο»Ώο»Ώβ€Œβ€Œο»Ώβ€‹β€‹β€Œβ€β€‹β€Œβ€Œβ€β€Œο»Ώβ€Œβ€β€Œβ€Œβ€Œβ€‹β€‹β€β€Œο»Ώβ€Œβ€Œβ€Œβ€β€β€Œβ€Œβ€ο»Ώβ€‹β€Œβ€β€Œβ€‹β€Œβ€β€Œβ€Œβ€Œο»Ώβ€‹β€β€‹β€β€Œβ€Œβ€‹ο»Ώβ€Œβ€Œβ€Œβ€‹β€‹β€β€Œβ€Œο»Ώο»Ώβ€Œβ€β€ο»Ώβ€Œβ€β€Œβ€Œβ€Œο»Ώβ€β€Œβ€‹β€β€Œβ€Œβ€‹ο»Ώβ€‹ο»Ώβ€Œβ€‹β€Œβ€‹β€‹β€β€Œβ€Œβ€‹ο»Ώβ€‹ο»Ώβ€Œβ€‹β€Œβ€‹β€‹β€β€Œβ€Œβ€‹ο»Ώβ€‹β€β€‹ο»Ώβ€‹β€β€Œβ€‹β€β€β€‹ο»Ώβ€‹β€‹β€‹ο»Ώβ€Œο»Ώβ€Œο»Ώβ€β€β€‹β€ο»Ώβ€Œβ€Œβ€β€β€Œβ€Œβ€Œβ€‹β€β€Œβ€β€‹β€β€Œβ€ο»Ώβ€Œβ€Œβ€β€β€Œβ€Œβ€Œβ€‹β€‹β€Œβ€Œβ€Œβ€‹β€‹β€β€Œβ€Œβ€‹ο»Ώβ€‹β€β€‹ο»Ώβ€‹β€β€‹β€β€Œβ€Œβ€‹ο»Ώβ€Œβ€Œβ€Œβ€‹β€Œβ€‹β€‹β€ο»Ώβ€β€Œο»Ώβ€‹β€β€Œβ€β€β€Œβ€Œβ€β€‹ο»Ώβ€Œβ€β€β€‹β€Œβ€Œβ€Œβ€‹β€Œβ€β€Œβ€Œβ€Œο»Ώβ€β€‹β€Œο»Ώβ€Œβ€‹β€‹β€β€Œβ€Œβ€‹ο»Ώβ€Œβ€Œβ€Œβ€‹β€‹β€β€Œβ€Œο»Ώο»Ώβ€Œβ€β€ο»Ώβ€Œβ€β€Œβ€Œβ€Œο»Ώβ€β€Œβ€‹β€β€Œβ€Œβ€‹ο»Ώβ€‹ο»Ώβ€Œβ€‹β€Œβ€‹β€‹β€β€Œβ€Œβ€‹ο»Ώβ€‹ο»Ώβ€Œβ€‹β€Œβ€‹β€‹β€β€Œβ€Œβ€‹ο»Ώβ€‹β€β€‹ο»Ώβ€‹β€β€Œβ€‹ο»Ώβ€Œβ€Œο»Ώβ€β€Œβ€Œβ€β€ο»Ώβ€‹ο»Ώβ€Œβ€β€Œβ€Œβ€Œβ€β€Œβ€‹β€Œο»Ώβ€Œβ€Œβ€Œο»Ώβ€Œβ€‹β€Œβ€‹β€Œβ€‹β€Œβ€‹β€Œο»Ώβ€Œβ€Œβ€Œβ€Œβ€β€Œβ€Œβ€β€Œβ€β€‹β€β€Œβ€Œβ€‹ο»Ώβ€‹β€β€‹ο»Ώβ€‹β€β€‹β€β€Œβ€Œβ€‹ο»Ώβ€Œβ€Œβ€Œβ€‹β€Œβ€‹β€‹β€ο»Ώβ€β€Œβ€β€‹ο»Ώβ€Œβ€β€β€‹β€Œβ€β€β€Œβ€Œβ€ο»Ώβ€‹β€Œβ€β€Œβ€‹β€Œο»Ώβ€‹β€β€Œβ€β€Œβ€Œβ€Œβ€ο»Ώβ€β€‹β€β€Œβ€Œβ€‹ο»Ώβ€Œβ€Œβ€Œβ€‹β€‹β€β€Œβ€Œο»Ώο»Ώβ€Œβ€β€ο»Ώβ€Œβ€β€Œβ€Œβ€Œο»Ώβ€β€Œβ€‹β€β€Œβ€Œβ€‹ο»Ώβ€‹ο»Ώβ€Œβ€‹β€Œβ€‹β€‹β€β€Œβ€Œβ€‹ο»Ώβ€‹ο»Ώβ€Œβ€‹β€Œβ€‹β€‹β€β€Œβ€Œβ€‹ο»Ώβ€‹β€β€‹ο»Ώβ€‹β€β€Œβ€‹β€β€Œβ€Œβ€‹β€Œβ€‹β€‹ο»Ώβ€‹β€β€Œβ€‹β€β€β€Œο»Ώβ€‹β€‹β€Œο»Ώβ€Œο»Ώβ€Œβ€Œβ€‹ο»Ώβ€Œβ€Œβ€β€Œβ€Œβ€ο»Ώβ€Œβ€Œβ€‹β€‹β€β€Œβ€β€Œβ€Œβ€Œβ€‹β€β€Œβ€‹β€β€Œβ€Œβ€‹ο»Ώβ€‹β€β€‹ο»Ώβ€‹β€β€‹β€β€Œβ€Œβ€‹ο»Ώβ€Œβ€Œβ€Œβ€‹β€Œβ€‹β€‹β€ο»Ώβ€β€Œο»Ώβ€Œβ€‹β€Œβ€β€Œβ€Œβ€Œο»Ώβ€β€‹β€Œο»Ώβ€Œβ€‹β€‹ο»Ώο»Ώο»Ώβ€Œβ€β€‹β€β€Œβ€β€‹β€Œβ€Œο»Ώβ€‹ο»Ώβ€Œβ€β€Œβ€Œβ€Œβ€Œβ€Œβ€Œβ€Œο»Ώβ€‹β€β€Œβ€ο»Ώβ€‹β€‹ο»Ώο»Ώβ€Œβ€Œβ€β€β€‹β€Œο»Ώβ€Œβ€‹β€Œο»Ώβ€Œβ€‹β€Œο»Ώβ€‹β€‹β€Œο»Ώβ€‹ο»Ώβ€‹β€β€Œβ€Œβ€‹ο»Ώβ€‹ο»Ώβ€Œβ€‹β€‹β€Œβ€‹β€β€Œβ€Œβ€‹ο»Ώβ€‹β€β€Œβ€‹β€Œβ€β€‹β€β€Œβ€Œβ€‹ο»Ώβ€‹β€β€Œβ€‹β€Œβ€β€Œβ€β€β€Œβ€Œβ€ο»Ώβ€β€Œο»Ώβ€Œβ€‹β€Œβ€β€Œβ€Œβ€Œβ€ο»Ώβ€‹β€‹ο»Ώβ€Œβ€‹β€‹ο»Ώβ€Œο»Ώβ€‹ο»Ώβ€‹β€Œβ€‹β€ο»Ώβ€β€Œο»Ώβ€‹ο»Ώβ€Œβ€β€‹β€Œβ€Œβ€ο»Ώβ€β€Œβ€β€β€Œβ€Œο»Ώβ€Œβ€‹β€Œο»Ώβ€β€Œβ€‹β€ο»Ώβ€β€Œο»Ώβ€‹ο»Ώβ€Œο»Ώβ€Œβ€‹β€Œο»Ώβ€Œβ€Œβ€Œβ€β€Œβ€‹β€Œβ€β€β€Œβ€Œβ€ο»Ώο»Ώβ€‹β€β€Œβ€β€Œβ€β€β€Œβ€Œβ€β€Œβ€‹β€‹ο»Ώο»Ώβ€Œβ€Œβ€β€Œο»Ώβ€Œο»Ώβ€‹β€‹β€Œβ€β€ο»Ώβ€Œβ€Œβ€Œβ€β€Œβ€β€‹β€Œβ€Œο»Ώβ€Œβ€‹β€Œο»Ώβ€Œβ€Œβ€Œβ€β€Œβ€β€‹ο»Ώβ€Œβ€β€Œβ€Œβ€Œβ€Œβ€Œβ€ο»Ώβ€Œβ€Œβ€Œβ€‹β€Œβ€Œο»Ώβ€Œβ€β€Œο»Ώβ€Œβ€Œβ€Œβ€‹ο»Ώο»Ώβ€Œβ€ο»Ώβ€‹β€Œβ€β€Œβ€β€Œο»Ώβ€β€β€‹ο»Ώβ€Œβ€‹β€Œβ€ο»Ώβ€β€Œβ€‹β€Œο»Ώβ€Œβ€‹ο»Ώο»Ώβ€‹β€β€Œβ€β€Œο»Ώβ€Œβ€‹β€Œο»Ώβ€β€Œβ€Œο»Ώβ€‹β€‹β€Œβ€β€Œβ€Œβ€‹ο»Ώο»Ώβ€Œβ€Œβ€β€‹β€β€Œβ€ο»Ώβ€‹β€Œβ€ο»Ώο»Ώβ€Œβ€β€Œο»Ώβ€‹β€β€Œβ€β€Œο»Ώβ€‹β€‹β€Œβ€β€‹β€Œβ€Œο»Ώβ€Œβ€‹β€Œβ€β€β€‹β€‹ο»Ώο»Ώβ€Œβ€Œο»Ώβ€‹β€‹β€Œβ€β€‹β€Œβ€Œβ€β€Œο»Ώβ€Œβ€β€Œβ€Œβ€Œβ€‹β€‹β€β€Œο»Ώβ€Œβ€Œβ€Œβ€β€β€Œβ€Œβ€ο»Ώβ€‹β€Œβ€β€Œβ€‹β€Œβ€β€Œβ€Œβ€Œο»Ώβ€‹β€β€‹β€β€Œβ€Œβ€‹ο»Ώβ€Œβ€Œβ€Œβ€‹β€‹β€β€Œβ€Œο»Ώο»Ώβ€Œβ€β€ο»Ώβ€Œβ€β€Œβ€Œβ€Œο»Ώβ€β€Œβ€‹β€β€Œβ€Œβ€‹ο»Ώβ€‹ο»Ώβ€Œβ€‹β€Œβ€‹β€‹β€β€Œβ€Œβ€‹ο»Ώβ€‹ο»Ώβ€Œβ€‹β€Œβ€‹β€‹β€β€Œβ€Œβ€‹ο»Ώβ€‹β€β€‹ο»Ώβ€‹β€β€Œβ€‹β€β€β€‹ο»Ώβ€‹β€‹β€‹ο»Ώβ€Œο»Ώβ€Œο»Ώβ€β€β€‹β€ο»Ώβ€Œβ€Œβ€β€β€Œβ€Œβ€Œβ€‹β€β€Œβ€β€‹β€β€Œβ€ο»Ώβ€Œβ€Œβ€β€β€Œβ€Œβ€Œβ€‹β€‹β€Œβ€Œβ€Œβ€‹β€‹β€β€Œβ€Œβ€‹ο»Ώβ€‹β€β€‹ο»Ώβ€‹β€β€‹β€β€Œβ€Œβ€‹ο»Ώβ€Œβ€Œβ€Œβ€‹β€Œβ€‹β€‹β€ο»Ώβ€β€Œο»Ώβ€‹β€β€Œβ€β€β€Œβ€Œβ€β€‹ο»Ώβ€Œβ€β€β€‹β€Œβ€Œβ€Œβ€‹β€Œβ€β€Œβ€Œβ€Œο»Ώβ€β€‹β€Œο»Ώβ€Œβ€‹β€‹β€β€Œβ€Œβ€‹ο»Ώβ€Œβ€Œβ€Œβ€‹β€‹β€β€Œβ€Œο»Ώο»Ώβ€Œβ€β€ο»Ώβ€Œβ€β€Œβ€Œβ€Œο»Ώβ€β€Œβ€‹β€β€Œβ€Œβ€‹ο»Ώβ€‹ο»Ώβ€Œβ€‹β€Œβ€‹β€‹β€β€Œβ€Œβ€‹ο»Ώβ€‹ο»Ώβ€Œβ€‹β€Œβ€‹β€‹β€β€Œβ€Œβ€‹ο»Ώβ€‹β€β€‹ο»Ώβ€‹β€β€Œβ€‹ο»Ώβ€Œβ€Œο»Ώβ€β€Œβ€Œβ€β€ο»Ώβ€‹ο»Ώβ€Œβ€β€Œβ€Œβ€Œβ€β€Œβ€‹β€Œο»Ώβ€Œβ€Œβ€Œο»Ώβ€Œβ€‹β€Œβ€‹β€Œβ€‹β€Œβ€‹β€Œο»Ώβ€Œβ€Œβ€Œβ€Œβ€β€Œβ€Œβ€β€Œβ€β€‹β€β€Œβ€Œβ€‹ο»Ώβ€‹β€β€‹ο»Ώβ€‹β€β€‹β€β€Œβ€Œβ€‹ο»Ώβ€Œβ€Œβ€Œβ€‹β€Œβ€‹β€‹β€ο»Ώβ€β€Œβ€β€‹ο»Ώβ€Œβ€β€β€‹β€Œβ€β€β€Œβ€Œβ€ο»Ώβ€‹β€Œβ€β€Œβ€‹β€Œο»Ώβ€‹β€β€Œβ€β€Œβ€Œβ€Œβ€ο»Ώβ€β€‹β€β€Œβ€Œβ€‹ο»Ώβ€Œβ€Œβ€Œβ€‹β€‹β€β€Œβ€Œο»Ώο»Ώβ€Œβ€β€ο»Ώβ€Œβ€β€Œβ€Œβ€Œο»Ώβ€β€Œβ€‹β€β€Œβ€Œβ€‹ο»Ώβ€‹ο»Ώβ€Œβ€‹β€Œβ€‹β€‹β€β€Œβ€Œβ€‹ο»Ώβ€‹ο»Ώβ€Œβ€‹β€Œβ€‹β€‹β€β€Œβ€Œβ€‹ο»Ώβ€‹β€β€‹ο»Ώβ€‹β€β€Œβ€‹β€β€Œβ€Œβ€‹β€Œβ€‹β€‹ο»Ώβ€‹β€β€Œβ€‹β€β€β€Œο»Ώβ€‹β€‹β€Œο»Ώβ€Œο»Ώβ€Œβ€Œβ€‹ο»Ώβ€Œβ€Œβ€β€Œβ€Œβ€ο»Ώβ€Œβ€Œβ€‹β€‹β€β€Œβ€β€Œβ€Œβ€Œβ€‹β€β€Œβ€‹β€β€Œβ€Œβ€‹ο»Ώβ€‹β€β€‹ο»Ώβ€‹β€β€‹β€β€Œβ€Œβ€‹ο»Ώβ€Œβ€Œβ€Œβ€‹β€Œβ€‹β€‹β€ο»Ώβ€β€Œο»Ώβ€Œβ€‹β€Œβ€β€Œβ€Œβ€Œο»Ώβ€β€‹β€Œο»Ώβ€Œβ€‹β€‹β€β€Œβ€β€Œο»Ώβ€‹β€‹β€Œβ€β€Œβ€Œβ€Œο»Ώβ€‹β€β€Œο»Ώβ€‹ο»Ώβ€Œο»Ώβ€‹β€‹β€Œβ€β€Œβ€Œβ€Œβ€β€‹ο»Ώβ€Œο»Ώβ€Œβ€‹β€Œβ€β€β€Œβ€Œο»Ώβ€Œβ€β€Œβ€β€Œβ€Œβ€‹ο»Ώο»Ώβ€Œβ€Œο»Ώβ€‹β€‹β€Œο»Ώβ€Œβ€Œβ€Œβ€β€‹β€β€Œβ€ο»Ώβ€‹β€Œβ€β€β€Œβ€Œο»Ώβ€‹ο»Ώβ€Œβ€β€β€‹β€Œβ€β€Œβ€Œβ€Œβ€β€Œβ€‹β€‹β€β€‹β€β€Œο»Ώο»Ώβ€Œ a password was given back β€‹β€‹β€‹β€‹β€Œο»Ώβ€ο»Ώβ€‹β€β€‹β€β€Œβ€ο»Ώο»Ώβ€Œο»Ώβ€‹β€β€Œβ€β€β€Œβ€Œβ€β€Œο»Ώβ€Œβ€β€β€Œβ€Œβ€ο»Ώβ€β€‹β€β€‹β€β€‹ο»Ώβ€β€β€‹β€β€‹β€β€Œο»Ώβ€‹ο»Ώβ€Œβ€β€‹β€Œβ€Œβ€ο»Ώβ€β€Œβ€β€β€Œβ€Œο»Ώβ€Œβ€‹β€Œο»Ώβ€β€Œβ€‹β€ο»Ώβ€β€Œβ€β€β€Œβ€Œβ€ο»Ώο»Ώβ€‹β€β€‹β€β€‹β€ο»Ώβ€‹β€‹β€β€‹β€β€Œβ€β€β€‹β€Œο»Ώβ€‹β€β€Œβ€β€Œβ€Œβ€Œβ€β€Œβ€β€‹β€β€‹β€β€‹ο»Ώβ€β€β€‹β€β€‹β€β€Œβ€β€β€‹β€Œο»Ώβ€Œβ€‹β€Œο»Ώβ€Œβ€‹β€Œο»Ώβ€‹β€‹β€Œο»Ώβ€‹ο»Ώβ€‹ο»Ώβ€β€β€‹β€ο»Ώο»Ώβ€‹β€ο»Ώο»Ώβ€Œβ€β€β€Œβ€Œβ€ο»Ώβ€β€Œο»Ώβ€Œβ€‹β€Œβ€β€Œβ€Œβ€Œβ€ο»Ώβ€‹β€‹ο»Ώβ€Œβ€‹β€‹ο»Ώβ€Œο»Ώβ€‹ο»Ώβ€‹β€Œβ€‹β€ο»Ώβ€β€Œο»Ώβ€‹ο»Ώβ€Œβ€β€‹β€Œβ€Œβ€ο»Ώβ€β€Œβ€β€β€Œβ€Œο»Ώβ€Œβ€‹β€Œο»Ώβ€β€Œβ€‹β€ο»Ώβ€β€Œο»Ώβ€‹ο»Ώβ€Œο»Ώβ€Œβ€‹β€Œο»Ώβ€Œβ€Œβ€Œβ€β€Œβ€‹β€Œβ€β€β€Œβ€Œβ€ο»Ώο»Ώβ€‹β€ο»Ώο»Ώβ€Œβ€β€β€Œβ€Œβ€ο»Ώβ€β€Œο»Ώβ€Œβ€‹β€Œβ€β€Œβ€Œβ€Œβ€ο»Ώβ€β€Œο»Ώβ€Œβ€‹β€‹β€ο»Ώο»Ώβ€Œβ€β€Œβ€Œβ€Œβ€β€Œβ€‹β€Œβ€β€β€Œβ€Œο»Ώβ€Œβ€‹β€‹β€ο»Ώο»Ώβ€Œβ€ο»Ώβ€Œβ€Œβ€ο»Ώο»Ώβ€Œβ€β€Œβ€‹β€Œβ€β€Œβ€Œβ€‹ο»Ώο»Ώβ€Œβ€Œο»Ώβ€‹β€‹β€Œο»Ώβ€‹β€β€Œβ€β€Œβ€Œβ€Œο»Ώβ€‹ο»Ώβ€Œβ€β€Œβ€Œβ€Œβ€ο»Ώβ€β€Œο»Ώβ€Œβ€‹β€Œβ€β€‹β€Œβ€Œο»Ώβ€Œβ€‹β€Œβ€β€β€Œβ€Œβ€ο»Ώο»Ώβ€Œβ€ο»Ώβ€β€‹ο»Ώβ€ο»Ώβ€Œβ€β€β€Œβ€Œβ€β€Œβ€‹β€‹ο»Ώο»Ώβ€Œβ€Œβ€β€Œο»Ώβ€Œο»Ώβ€‹β€‹β€Œβ€β€ο»Ώβ€Œβ€Œβ€Œβ€β€Œβ€β€‹β€Œβ€Œο»Ώβ€Œβ€‹β€Œο»Ώβ€Œβ€Œβ€Œβ€β€Œβ€β€‹ο»Ώβ€Œβ€β€Œβ€Œβ€Œβ€Œβ€Œβ€ο»Ώβ€Œβ€Œβ€Œβ€‹β€Œβ€Œο»Ώβ€Œβ€β€Œο»Ώβ€Œβ€Œβ€Œβ€‹ο»Ώο»Ώβ€Œβ€ο»Ώβ€‹β€Œβ€β€Œβ€β€Œο»Ώβ€β€β€‹ο»Ώβ€Œβ€‹β€Œβ€ο»Ώβ€β€Œβ€‹β€Œο»Ώβ€Œβ€‹ο»Ώο»Ώβ€‹ο»Ώβ€ο»Ώβ€Œο»Ώβ€Œβ€‹β€Œο»Ώβ€β€Œβ€Œο»Ώβ€‹β€‹β€Œβ€β€Œβ€Œβ€‹ο»Ώο»Ώβ€Œβ€Œβ€β€‹β€β€Œβ€ο»Ώβ€‹β€Œβ€ο»Ώο»Ώβ€Œβ€β€Œο»Ώβ€‹ο»Ώβ€ο»Ώβ€Œο»Ώβ€‹β€‹β€Œβ€β€‹β€Œβ€Œο»Ώβ€Œβ€‹β€Œβ€β€β€‹β€‹ο»Ώο»Ώβ€Œβ€Œο»Ώβ€‹β€‹β€Œβ€β€‹β€Œβ€Œβ€β€Œο»Ώβ€Œβ€β€Œβ€Œβ€Œβ€‹β€‹β€β€Œο»Ώβ€Œβ€Œβ€Œβ€β€β€Œβ€Œβ€ο»Ώβ€‹β€Œβ€β€Œβ€‹β€Œβ€β€Œβ€Œβ€Œο»Ώβ€‹β€β€‹β€β€Œβ€Œβ€‹ο»Ώβ€Œβ€Œβ€Œβ€‹β€‹β€β€Œβ€Œο»Ώο»Ώβ€Œβ€β€ο»Ώβ€Œβ€β€Œβ€Œβ€Œο»Ώβ€β€Œβ€‹β€β€Œβ€Œβ€‹ο»Ώβ€‹ο»Ώβ€Œβ€‹β€Œβ€‹β€‹β€β€Œβ€Œβ€‹ο»Ώβ€‹ο»Ώβ€Œβ€‹β€Œβ€‹β€‹β€β€Œβ€Œβ€‹ο»Ώβ€‹β€β€‹ο»Ώβ€‹β€β€Œβ€‹β€β€β€‹ο»Ώβ€‹β€‹β€‹ο»Ώβ€Œο»Ώβ€Œο»Ώβ€β€β€‹β€ο»Ώβ€Œβ€Œβ€β€β€Œβ€Œβ€Œβ€‹β€β€Œβ€β€‹β€β€Œβ€ο»Ώβ€Œβ€Œβ€β€β€Œβ€Œβ€Œβ€‹β€‹β€Œβ€Œβ€Œβ€‹β€‹β€β€Œβ€Œβ€‹ο»Ώβ€‹β€β€‹ο»Ώβ€‹β€β€‹β€β€Œβ€Œβ€‹ο»Ώβ€Œβ€Œβ€Œβ€‹β€Œβ€‹β€‹β€ο»Ώβ€β€Œο»Ώβ€‹β€β€Œβ€β€β€Œβ€Œβ€β€‹ο»Ώβ€Œβ€β€β€‹β€Œβ€Œβ€Œβ€‹β€Œβ€β€Œβ€Œβ€Œο»Ώβ€β€‹β€Œο»Ώβ€Œβ€‹β€‹β€β€Œβ€Œβ€‹ο»Ώβ€Œβ€Œβ€Œβ€‹β€‹β€β€Œβ€Œο»Ώο»Ώβ€Œβ€β€ο»Ώβ€Œβ€β€Œβ€Œβ€Œο»Ώβ€β€Œβ€‹β€β€Œβ€Œβ€‹ο»Ώβ€‹ο»Ώβ€Œβ€‹β€Œβ€‹β€‹β€β€Œβ€Œβ€‹ο»Ώβ€‹ο»Ώβ€Œβ€‹β€Œβ€‹β€‹β€β€Œβ€Œβ€‹ο»Ώβ€‹β€β€‹ο»Ώβ€‹β€β€Œβ€‹ο»Ώβ€Œβ€Œο»Ώβ€β€Œβ€Œβ€β€ο»Ώβ€‹ο»Ώβ€Œβ€β€Œβ€Œβ€Œβ€β€Œβ€‹β€Œο»Ώβ€Œβ€Œβ€Œο»Ώβ€Œβ€‹β€Œβ€‹β€Œβ€‹β€Œβ€‹β€Œο»Ώβ€Œβ€Œβ€Œβ€Œβ€β€Œβ€Œβ€β€Œβ€β€‹β€β€Œβ€Œβ€‹ο»Ώβ€‹β€β€‹ο»Ώβ€‹β€β€‹β€β€Œβ€Œβ€‹ο»Ώβ€Œβ€Œβ€Œβ€‹β€Œβ€‹β€‹β€ο»Ώβ€β€Œβ€β€‹ο»Ώβ€Œβ€β€β€‹β€Œβ€β€β€Œβ€Œβ€ο»Ώβ€‹β€Œβ€β€Œβ€‹β€Œο»Ώβ€‹β€β€Œβ€β€Œβ€Œβ€Œβ€ο»Ώβ€β€‹β€β€Œβ€Œβ€‹ο»Ώβ€Œβ€Œβ€Œβ€‹β€‹β€β€Œβ€Œο»Ώο»Ώβ€Œβ€β€ο»Ώβ€Œβ€β€Œβ€Œβ€Œο»Ώβ€β€Œβ€‹β€β€Œβ€Œβ€‹ο»Ώβ€‹ο»Ώβ€Œβ€‹β€Œβ€‹β€‹β€β€Œβ€Œβ€‹ο»Ώβ€‹ο»Ώβ€Œβ€‹β€Œβ€‹β€‹β€β€Œβ€Œβ€‹ο»Ώβ€‹β€β€‹ο»Ώβ€‹β€β€Œο»Ώβ€Œο»Ώβ€Œο»Ώβ€‹β€β€Œο»Ώβ€‹β€Œβ€Œο»Ώβ€‹β€β€Œβ€‹ο»Ώβ€Œβ€Œβ€‹β€‹β€Œβ€‹ο»Ώβ€Œο»Ώβ€Œβ€‹β€Œβ€‹β€‹ο»Ώβ€Œβ€‹β€Œβ€Œβ€‹β€Œβ€Œβ€Œβ€‹β€Œβ€Œβ€‹β€ο»Ώβ€‹β€β€Œβ€Œβ€‹ο»Ώβ€‹β€β€‹ο»Ώβ€‹β€β€‹β€β€Œβ€Œβ€‹ο»Ώβ€Œβ€Œβ€Œβ€‹β€Œβ€‹β€‹β€ο»Ώβ€β€Œο»Ώβ€Œβ€‹β€Œβ€β€Œβ€Œβ€Œο»Ώβ€β€‹β€Œο»Ώβ€Œβ€‹β€‹ο»Ώο»Ώο»Ώβ€Œβ€β€‹β€β€Œβ€β€‹β€Œβ€Œο»Ώβ€‹ο»Ώβ€Œβ€β€Œβ€Œβ€Œβ€Œβ€Œβ€Œβ€Œο»Ώβ€‹β€β€Œβ€ο»Ώβ€‹β€‹ο»Ώο»Ώβ€Œβ€Œβ€β€β€‹β€Œο»Ώβ€Œβ€‹β€Œο»Ώβ€Œβ€‹β€Œο»Ώβ€‹β€‹β€Œο»Ώβ€‹ο»Ώβ€‹β€β€Œβ€Œβ€‹ο»Ώβ€‹ο»Ώβ€Œβ€‹β€‹β€Œβ€‹β€β€Œβ€Œβ€‹ο»Ώβ€‹β€β€Œβ€‹β€Œβ€β€‹β€β€Œβ€Œβ€‹ο»Ώβ€‹β€β€Œβ€‹β€Œβ€β€Œβ€β€β€Œβ€Œβ€ο»Ώβ€β€Œο»Ώβ€Œβ€‹β€Œβ€β€Œβ€Œβ€Œβ€ο»Ώβ€‹β€‹ο»Ώβ€Œβ€‹β€‹ο»Ώβ€Œο»Ώβ€‹ο»Ώβ€‹β€Œβ€‹β€ο»Ώβ€β€Œο»Ώβ€‹ο»Ώβ€Œβ€β€‹β€Œβ€Œβ€ο»Ώβ€β€Œβ€β€β€Œβ€Œο»Ώβ€Œβ€‹β€Œο»Ώβ€β€Œβ€‹β€ο»Ώβ€β€Œο»Ώβ€‹ο»Ώβ€Œο»Ώβ€Œβ€‹β€Œο»Ώβ€Œβ€Œβ€Œβ€β€Œβ€‹β€Œβ€β€β€Œβ€Œβ€ο»Ώο»Ώβ€‹β€β€Œβ€β€Œβ€β€β€Œβ€Œβ€β€Œβ€‹β€‹ο»Ώο»Ώβ€Œβ€Œβ€β€Œο»Ώβ€Œο»Ώβ€‹β€‹β€Œβ€β€ο»Ώβ€Œβ€Œβ€Œβ€β€Œβ€β€‹β€Œβ€Œο»Ώβ€Œβ€‹β€Œο»Ώβ€Œβ€Œβ€Œβ€β€Œβ€β€‹ο»Ώβ€Œβ€β€Œβ€Œβ€Œβ€Œβ€Œβ€ο»Ώβ€Œβ€Œβ€Œβ€‹β€Œβ€Œο»Ώβ€Œβ€β€Œο»Ώβ€Œβ€Œβ€Œβ€‹ο»Ώο»Ώβ€Œβ€ο»Ώβ€‹β€Œβ€β€Œβ€β€Œο»Ώβ€β€β€‹ο»Ώβ€Œβ€‹β€Œβ€ο»Ώβ€β€Œβ€‹β€Œο»Ώβ€Œβ€‹ο»Ώο»Ώβ€‹β€β€Œβ€β€Œο»Ώβ€Œβ€‹β€Œο»Ώβ€β€Œβ€Œο»Ώβ€‹β€‹β€Œβ€β€Œβ€Œβ€‹ο»Ώο»Ώβ€Œβ€Œβ€β€‹β€β€Œβ€ο»Ώβ€‹β€Œβ€ο»Ώο»Ώβ€Œβ€β€Œο»Ώβ€‹β€β€Œβ€β€Œο»Ώβ€‹β€‹β€Œβ€β€‹β€Œβ€Œο»Ώβ€Œβ€‹β€Œβ€β€β€‹β€‹ο»Ώο»Ώβ€Œβ€Œο»Ώβ€‹β€‹β€Œβ€β€‹β€Œβ€Œβ€β€Œο»Ώβ€Œβ€β€Œβ€Œβ€Œβ€‹β€‹β€β€Œο»Ώβ€Œβ€Œβ€Œβ€β€β€Œβ€Œβ€ο»Ώβ€‹β€Œβ€β€Œβ€‹β€Œβ€β€Œβ€Œβ€Œο»Ώβ€‹β€β€‹β€β€Œβ€Œβ€‹ο»Ώβ€Œβ€Œβ€Œβ€‹β€‹β€β€Œβ€Œο»Ώο»Ώβ€Œβ€β€ο»Ώβ€Œβ€β€Œβ€Œβ€Œο»Ώβ€β€Œβ€‹β€β€Œβ€Œβ€‹ο»Ώβ€‹ο»Ώβ€Œβ€‹β€Œβ€‹β€‹β€β€Œβ€Œβ€‹ο»Ώβ€‹ο»Ώβ€Œβ€‹β€Œβ€‹β€‹β€β€Œβ€Œβ€‹ο»Ώβ€‹β€β€‹ο»Ώβ€‹β€β€Œβ€‹β€β€β€‹ο»Ώβ€‹β€‹β€‹ο»Ώβ€Œο»Ώβ€Œο»Ώβ€β€β€‹β€ο»Ώβ€Œβ€Œβ€β€β€Œβ€Œβ€Œβ€‹β€β€Œβ€β€‹β€β€Œβ€ο»Ώβ€Œβ€Œβ€β€β€Œβ€Œβ€Œβ€‹β€‹β€Œβ€Œβ€Œβ€‹β€‹β€β€Œβ€Œβ€‹ο»Ώβ€‹β€β€‹ο»Ώβ€‹β€β€‹β€β€Œβ€Œβ€‹ο»Ώβ€Œβ€Œβ€Œβ€‹β€Œβ€‹β€‹β€ο»Ώβ€β€Œο»Ώβ€‹β€β€Œβ€β€β€Œβ€Œβ€β€‹ο»Ώβ€Œβ€β€β€‹β€Œβ€Œβ€Œβ€‹β€Œβ€β€Œβ€Œβ€Œο»Ώβ€β€‹β€Œο»Ώβ€Œβ€‹β€‹β€β€Œβ€Œβ€‹ο»Ώβ€Œβ€Œβ€Œβ€‹β€‹β€β€Œβ€Œο»Ώο»Ώβ€Œβ€β€ο»Ώβ€Œβ€β€Œβ€Œβ€Œο»Ώβ€β€Œβ€‹β€β€Œβ€Œβ€‹ο»Ώβ€‹ο»Ώβ€Œβ€‹β€Œβ€‹β€‹β€β€Œβ€Œβ€‹ο»Ώβ€‹ο»Ώβ€Œβ€‹β€Œβ€‹β€‹β€β€Œβ€Œβ€‹ο»Ώβ€‹β€β€‹ο»Ώβ€‹β€β€Œβ€‹ο»Ώβ€Œβ€Œο»Ώβ€β€Œβ€Œβ€β€ο»Ώβ€‹ο»Ώβ€Œβ€β€Œβ€Œβ€Œβ€β€Œβ€‹β€Œο»Ώβ€Œβ€Œβ€Œο»Ώβ€Œβ€‹β€Œβ€‹β€Œβ€‹β€Œβ€‹β€Œο»Ώβ€Œβ€Œβ€Œβ€Œβ€β€Œβ€Œβ€β€Œβ€β€‹β€β€Œβ€Œβ€‹ο»Ώβ€‹β€β€‹ο»Ώβ€‹β€β€‹β€β€Œβ€Œβ€‹ο»Ώβ€Œβ€Œβ€Œβ€‹β€Œβ€‹β€‹β€ο»Ώβ€β€Œβ€β€‹ο»Ώβ€Œβ€β€β€‹β€Œβ€β€β€Œβ€Œβ€ο»Ώβ€‹β€Œβ€β€Œβ€‹β€Œο»Ώβ€‹β€β€Œβ€β€Œβ€Œβ€Œβ€ο»Ώβ€β€‹β€β€Œβ€Œβ€‹ο»Ώβ€Œβ€Œβ€Œβ€‹β€‹β€β€Œβ€Œο»Ώο»Ώβ€Œβ€β€ο»Ώβ€Œβ€β€Œβ€Œβ€Œο»Ώβ€β€Œβ€‹β€β€Œβ€Œβ€‹ο»Ώβ€‹ο»Ώβ€Œβ€‹β€Œβ€‹β€‹β€β€Œβ€Œβ€‹ο»Ώβ€‹ο»Ώβ€Œβ€‹β€Œβ€‹β€‹β€β€Œβ€Œβ€‹ο»Ώβ€‹β€β€‹ο»Ώβ€‹β€β€Œο»Ώβ€Œο»Ώβ€Œο»Ώβ€‹β€β€Œο»Ώβ€‹β€Œβ€Œο»Ώβ€‹β€β€Œβ€‹ο»Ώβ€Œβ€Œβ€‹β€‹β€Œβ€‹ο»Ώβ€Œο»Ώβ€Œβ€‹β€Œβ€‹β€‹ο»Ώβ€Œβ€‹β€Œβ€Œβ€‹β€Œβ€Œβ€Œβ€‹β€Œβ€Œβ€‹β€ο»Ώβ€‹β€β€Œβ€Œβ€‹ο»Ώβ€‹β€β€‹ο»Ώβ€‹β€β€‹β€β€Œβ€Œβ€‹ο»Ώβ€Œβ€Œβ€Œβ€‹β€Œβ€‹β€‹β€ο»Ώβ€β€Œο»Ώβ€Œβ€‹β€Œβ€β€Œβ€Œβ€Œο»Ώβ€β€‹β€Œο»Ώβ€Œβ€‹β€‹β€β€Œβ€β€Œο»Ώβ€‹β€‹β€Œβ€β€Œβ€Œβ€Œο»Ώβ€‹β€β€Œο»Ώβ€‹ο»Ώβ€Œο»Ώβ€‹β€‹β€Œβ€β€Œβ€Œβ€Œβ€β€‹ο»Ώβ€Œο»Ώβ€Œβ€‹β€Œβ€β€β€Œβ€Œο»Ώβ€Œβ€β€Œβ€β€Œβ€Œβ€‹ο»Ώο»Ώβ€Œβ€Œο»Ώβ€‹β€‹β€Œο»Ώβ€Œβ€Œβ€Œβ€β€‹β€β€Œβ€ο»Ώβ€‹β€Œβ€β€β€Œβ€Œο»Ώβ€‹ο»Ώβ€Œβ€β€β€‹β€Œβ€β€Œβ€Œβ€Œβ€β€Œβ€‹β€‹β€β€‹β€β€Œο»Ώο»Ώβ€Œcyb0rg_c4ts_4r3_b3st_c4tsβ€‹β€‹β€‹β€‹β€Œο»Ώβ€ο»Ώβ€‹β€β€‹β€β€Œβ€ο»Ώο»Ώβ€Œο»Ώβ€‹β€β€Œβ€β€β€Œβ€Œβ€β€Œο»Ώβ€Œβ€β€β€Œβ€Œβ€ο»Ώβ€β€‹β€β€‹β€β€‹ο»Ώβ€β€β€‹β€β€‹β€β€Œο»Ώβ€‹ο»Ώβ€Œβ€β€‹β€Œβ€Œβ€ο»Ώβ€β€Œβ€β€β€Œβ€Œο»Ώβ€Œβ€‹β€Œο»Ώβ€β€Œβ€‹β€ο»Ώβ€β€Œβ€β€β€Œβ€Œβ€ο»Ώο»Ώβ€‹β€β€‹β€β€‹β€ο»Ώβ€‹β€‹β€β€‹β€β€Œβ€β€β€‹β€Œο»Ώβ€‹β€β€Œβ€β€Œβ€Œβ€Œβ€β€Œβ€β€‹β€β€‹β€β€‹ο»Ώβ€β€β€‹β€β€‹β€β€Œβ€β€β€‹β€Œο»Ώβ€Œβ€‹β€Œο»Ώβ€Œβ€‹β€Œο»Ώβ€‹β€‹β€Œο»Ώβ€‹ο»Ώβ€‹ο»Ώβ€β€β€‹β€ο»Ώο»Ώβ€‹β€ο»Ώο»Ώβ€Œβ€β€β€Œβ€Œβ€ο»Ώβ€β€Œο»Ώβ€Œβ€‹β€Œβ€β€Œβ€Œβ€Œβ€ο»Ώβ€‹β€‹ο»Ώβ€Œβ€‹β€‹ο»Ώβ€Œο»Ώβ€‹ο»Ώβ€‹β€Œβ€‹β€ο»Ώβ€β€Œο»Ώβ€‹ο»Ώβ€Œβ€β€‹β€Œβ€Œβ€ο»Ώβ€β€Œβ€β€β€Œβ€Œο»Ώβ€Œβ€‹β€Œο»Ώβ€β€Œβ€‹β€ο»Ώβ€β€Œο»Ώβ€‹ο»Ώβ€Œο»Ώβ€Œβ€‹β€Œο»Ώβ€Œβ€Œβ€Œβ€β€Œβ€‹β€Œβ€β€β€Œβ€Œβ€ο»Ώο»Ώβ€‹β€ο»Ώο»Ώβ€Œβ€β€β€Œβ€Œβ€ο»Ώβ€β€Œο»Ώβ€Œβ€‹β€Œβ€β€Œβ€Œβ€Œβ€ο»Ώβ€β€Œο»Ώβ€Œβ€‹β€‹β€ο»Ώο»Ώβ€Œβ€β€Œβ€Œβ€Œβ€β€Œβ€‹β€Œβ€β€β€Œβ€Œο»Ώβ€Œβ€‹β€‹β€ο»Ώο»Ώβ€Œβ€ο»Ώβ€Œβ€Œβ€ο»Ώο»Ώβ€Œβ€β€Œβ€‹β€Œβ€β€Œβ€Œβ€‹ο»Ώο»Ώβ€Œβ€Œο»Ώβ€‹β€‹β€Œο»Ώβ€‹β€β€Œβ€β€Œβ€Œβ€Œο»Ώβ€‹ο»Ώβ€Œβ€β€Œβ€Œβ€Œβ€ο»Ώβ€β€Œο»Ώβ€Œβ€‹β€Œβ€β€‹β€Œβ€Œο»Ώβ€Œβ€‹β€Œβ€β€β€Œβ€Œβ€ο»Ώο»Ώβ€Œβ€ο»Ώβ€β€‹ο»Ώβ€ο»Ώβ€Œβ€β€β€Œβ€Œβ€β€Œβ€‹β€‹ο»Ώο»Ώβ€Œβ€Œβ€β€Œο»Ώβ€Œο»Ώβ€‹β€‹β€Œβ€β€ο»Ώβ€Œβ€Œβ€Œβ€β€Œβ€β€‹β€Œβ€Œο»Ώβ€Œβ€‹β€Œο»Ώβ€Œβ€Œβ€Œβ€β€Œβ€β€‹ο»Ώβ€Œβ€β€Œβ€Œβ€Œβ€Œβ€Œβ€ο»Ώβ€Œβ€Œβ€Œβ€‹β€Œβ€Œο»Ώβ€Œβ€β€Œο»Ώβ€Œβ€Œβ€Œβ€‹ο»Ώο»Ώβ€Œβ€ο»Ώβ€‹β€Œβ€β€Œβ€β€Œο»Ώβ€β€β€‹ο»Ώβ€Œβ€‹β€Œβ€ο»Ώβ€β€Œβ€‹β€Œο»Ώβ€Œβ€‹ο»Ώο»Ώβ€‹ο»Ώβ€ο»Ώβ€Œο»Ώβ€Œβ€‹β€Œο»Ώβ€β€Œβ€Œο»Ώβ€‹β€‹β€Œβ€β€Œβ€Œβ€‹ο»Ώο»Ώβ€Œβ€Œβ€β€‹β€β€Œβ€ο»Ώβ€‹β€Œβ€ο»Ώο»Ώβ€Œβ€β€Œο»Ώβ€‹ο»Ώβ€ο»Ώβ€Œο»Ώβ€‹β€‹β€Œβ€β€‹β€Œβ€Œο»Ώβ€Œβ€‹β€Œβ€β€β€‹β€‹ο»Ώο»Ώβ€Œβ€Œο»Ώβ€‹β€‹β€Œβ€β€‹β€Œβ€Œβ€β€Œο»Ώβ€Œβ€β€Œβ€Œβ€Œβ€‹β€‹β€β€Œο»Ώβ€Œβ€Œβ€Œβ€β€β€Œβ€Œβ€ο»Ώβ€‹β€Œβ€β€Œβ€‹β€Œβ€β€Œβ€Œβ€Œο»Ώβ€‹β€β€‹β€β€Œβ€Œβ€‹ο»Ώβ€Œβ€Œβ€Œβ€‹β€‹β€β€Œβ€Œο»Ώο»Ώβ€Œβ€β€ο»Ώβ€Œβ€β€Œβ€Œβ€Œο»Ώβ€β€Œβ€‹β€β€Œβ€Œβ€‹ο»Ώβ€‹ο»Ώβ€Œβ€‹β€Œβ€‹β€‹β€β€Œβ€Œβ€‹ο»Ώβ€‹ο»Ώβ€Œβ€‹β€Œβ€‹β€‹β€β€Œβ€Œβ€‹ο»Ώβ€‹β€β€‹ο»Ώβ€‹β€β€Œβ€‹β€β€β€‹ο»Ώβ€‹β€‹β€‹ο»Ώβ€Œο»Ώβ€Œο»Ώβ€β€β€‹β€ο»Ώβ€Œβ€Œβ€β€β€Œβ€Œβ€Œβ€‹β€β€Œβ€β€‹β€β€Œβ€ο»Ώβ€Œβ€Œβ€β€β€Œβ€Œβ€Œβ€‹β€‹β€Œβ€Œβ€Œβ€‹β€‹β€β€Œβ€Œβ€‹ο»Ώβ€‹β€β€‹ο»Ώβ€‹β€β€‹β€β€Œβ€Œβ€‹ο»Ώβ€Œβ€Œβ€Œβ€‹β€Œβ€‹β€‹β€ο»Ώβ€β€Œο»Ώβ€‹β€β€Œβ€β€β€Œβ€Œβ€β€‹ο»Ώβ€Œβ€β€β€‹β€Œβ€Œβ€Œβ€‹β€Œβ€β€Œβ€Œβ€Œο»Ώβ€β€‹β€Œο»Ώβ€Œβ€‹β€‹β€β€Œβ€Œβ€‹ο»Ώβ€Œβ€Œβ€Œβ€‹β€‹β€β€Œβ€Œο»Ώο»Ώβ€Œβ€β€ο»Ώβ€Œβ€β€Œβ€Œβ€Œο»Ώβ€β€Œβ€‹β€β€Œβ€Œβ€‹ο»Ώβ€‹ο»Ώβ€Œβ€‹β€Œβ€‹β€‹β€β€Œβ€Œβ€‹ο»Ώβ€‹ο»Ώβ€Œβ€‹β€Œβ€‹β€‹β€β€Œβ€Œβ€‹ο»Ώβ€‹β€β€‹ο»Ώβ€‹β€β€Œβ€‹ο»Ώβ€Œβ€Œο»Ώβ€β€Œβ€Œβ€β€ο»Ώβ€‹ο»Ώβ€Œβ€β€Œβ€Œβ€Œβ€β€Œβ€‹β€Œο»Ώβ€Œβ€Œβ€Œο»Ώβ€Œβ€‹β€Œβ€‹β€Œβ€‹β€Œβ€‹β€Œο»Ώβ€Œβ€Œβ€Œβ€Œβ€β€Œβ€Œβ€β€Œβ€β€‹β€β€Œβ€Œβ€‹ο»Ώβ€‹β€β€‹ο»Ώβ€‹β€β€‹β€β€Œβ€Œβ€‹ο»Ώβ€Œβ€Œβ€Œβ€‹β€Œβ€‹β€‹β€ο»Ώβ€β€Œβ€β€‹ο»Ώβ€Œβ€β€β€‹β€Œβ€β€β€Œβ€Œβ€ο»Ώβ€‹β€Œβ€β€Œβ€‹β€Œο»Ώβ€‹β€β€Œβ€β€Œβ€Œβ€Œβ€ο»Ώβ€β€‹β€β€Œβ€Œβ€‹ο»Ώβ€Œβ€Œβ€Œβ€‹β€‹β€β€Œβ€Œο»Ώο»Ώβ€Œβ€β€ο»Ώβ€Œβ€β€Œβ€Œβ€Œο»Ώβ€β€Œβ€‹β€β€Œβ€Œβ€‹ο»Ώβ€‹ο»Ώβ€Œβ€‹β€Œβ€‹β€‹β€β€Œβ€Œβ€‹ο»Ώβ€‹ο»Ώβ€Œβ€‹β€Œβ€‹β€‹β€β€Œβ€Œβ€‹ο»Ώβ€‹β€β€‹ο»Ώβ€‹β€β€Œο»Ώβ€Œο»Ώβ€Œο»Ώβ€‹β€Œβ€Œβ€β€Œο»Ώβ€Œβ€Œβ€‹β€‹β€Œβ€‹ο»Ώβ€Œβ€Œβ€ο»Ώο»Ώβ€‹ο»Ώβ€‹β€β€Œο»Ώβ€‹β€‹β€‹ο»Ώβ€Œβ€β€‹β€ο»Ώβ€Œβ€Œβ€β€β€β€Œβ€Œβ€β€β€‹β€β€Œβ€Œβ€‹ο»Ώβ€‹β€β€‹ο»Ώβ€‹β€β€‹β€β€Œβ€Œβ€‹ο»Ώβ€Œβ€Œβ€Œβ€‹β€Œβ€‹β€‹β€ο»Ώβ€β€Œο»Ώβ€Œβ€‹β€Œβ€β€Œβ€Œβ€Œο»Ώβ€β€‹β€Œο»Ώβ€Œβ€‹β€‹ο»Ώο»Ώο»Ώβ€Œβ€β€‹β€β€Œβ€β€‹β€Œβ€Œο»Ώβ€‹ο»Ώβ€Œβ€β€Œβ€Œβ€Œβ€Œβ€Œβ€Œβ€Œο»Ώβ€‹β€β€Œβ€ο»Ώβ€‹β€‹ο»Ώο»Ώβ€Œβ€Œβ€β€β€‹β€Œο»Ώβ€Œβ€‹β€Œο»Ώβ€Œβ€‹β€Œο»Ώβ€‹β€‹β€Œο»Ώβ€‹ο»Ώβ€‹β€β€Œβ€Œβ€‹ο»Ώβ€‹ο»Ώβ€Œβ€‹β€‹β€Œβ€‹β€β€Œβ€Œβ€‹ο»Ώβ€‹β€β€Œβ€‹β€Œβ€β€‹β€β€Œβ€Œβ€‹ο»Ώβ€‹β€β€Œβ€‹β€Œβ€β€Œβ€β€β€Œβ€Œβ€ο»Ώβ€β€Œο»Ώβ€Œβ€‹β€Œβ€β€Œβ€Œβ€Œβ€ο»Ώβ€‹β€‹ο»Ώβ€Œβ€‹β€‹ο»Ώβ€Œο»Ώβ€‹ο»Ώβ€‹β€Œβ€‹β€ο»Ώβ€β€Œο»Ώβ€‹ο»Ώβ€Œβ€β€‹β€Œβ€Œβ€ο»Ώβ€β€Œβ€β€β€Œβ€Œο»Ώβ€Œβ€‹β€Œο»Ώβ€β€Œβ€‹β€ο»Ώβ€β€Œο»Ώβ€‹ο»Ώβ€Œο»Ώβ€Œβ€‹β€Œο»Ώβ€Œβ€Œβ€Œβ€β€Œβ€‹β€Œβ€β€β€Œβ€Œβ€ο»Ώο»Ώβ€‹β€β€Œβ€β€Œβ€β€β€Œβ€Œβ€β€Œβ€‹β€‹ο»Ώο»Ώβ€Œβ€Œβ€β€Œο»Ώβ€Œο»Ώβ€‹β€‹β€Œβ€β€ο»Ώβ€Œβ€Œβ€Œβ€β€Œβ€β€‹β€Œβ€Œο»Ώβ€Œβ€‹β€Œο»Ώβ€Œβ€Œβ€Œβ€β€Œβ€β€‹ο»Ώβ€Œβ€β€Œβ€Œβ€Œβ€Œβ€Œβ€ο»Ώβ€Œβ€Œβ€Œβ€‹β€Œβ€Œο»Ώβ€Œβ€β€Œο»Ώβ€Œβ€Œβ€Œβ€‹ο»Ώο»Ώβ€Œβ€ο»Ώβ€‹β€Œβ€β€Œβ€β€Œο»Ώβ€β€β€‹ο»Ώβ€Œβ€‹β€Œβ€ο»Ώβ€β€Œβ€‹β€Œο»Ώβ€Œβ€‹ο»Ώο»Ώβ€‹β€β€Œβ€β€Œο»Ώβ€Œβ€‹β€Œο»Ώβ€β€Œβ€Œο»Ώβ€‹β€‹β€Œβ€β€Œβ€Œβ€‹ο»Ώο»Ώβ€Œβ€Œβ€β€‹β€β€Œβ€ο»Ώβ€‹β€Œβ€ο»Ώο»Ώβ€Œβ€β€Œο»Ώβ€‹β€β€Œβ€β€Œο»Ώβ€‹β€‹β€Œβ€β€‹β€Œβ€Œο»Ώβ€Œβ€‹β€Œβ€β€β€‹β€‹ο»Ώο»Ώβ€Œβ€Œο»Ώβ€‹β€‹β€Œβ€β€‹β€Œβ€Œβ€β€Œο»Ώβ€Œβ€β€Œβ€Œβ€Œβ€‹β€‹β€β€Œο»Ώβ€Œβ€Œβ€Œβ€β€β€Œβ€Œβ€ο»Ώβ€‹β€Œβ€β€Œβ€‹β€Œβ€β€Œβ€Œβ€Œο»Ώβ€‹β€β€‹β€β€Œβ€Œβ€‹ο»Ώβ€Œβ€Œβ€Œβ€‹β€‹β€β€Œβ€Œο»Ώο»Ώβ€Œβ€β€ο»Ώβ€Œβ€β€Œβ€Œβ€Œο»Ώβ€β€Œβ€‹β€β€Œβ€Œβ€‹ο»Ώβ€‹ο»Ώβ€Œβ€‹β€Œβ€‹β€‹β€β€Œβ€Œβ€‹ο»Ώβ€‹ο»Ώβ€Œβ€‹β€Œβ€‹β€‹β€β€Œβ€Œβ€‹ο»Ώβ€‹β€β€‹ο»Ώβ€‹β€β€Œβ€‹β€β€β€‹ο»Ώβ€‹β€‹β€‹ο»Ώβ€Œο»Ώβ€Œο»Ώβ€β€β€‹β€ο»Ώβ€Œβ€Œβ€β€β€Œβ€Œβ€Œβ€‹β€β€Œβ€β€‹β€β€Œβ€ο»Ώβ€Œβ€Œβ€β€β€Œβ€Œβ€Œβ€‹β€‹β€Œβ€Œβ€Œβ€‹β€‹β€β€Œβ€Œβ€‹ο»Ώβ€‹β€β€‹ο»Ώβ€‹β€β€‹β€β€Œβ€Œβ€‹ο»Ώβ€Œβ€Œβ€Œβ€‹β€Œβ€‹β€‹β€ο»Ώβ€β€Œο»Ώβ€‹β€β€Œβ€β€β€Œβ€Œβ€β€‹ο»Ώβ€Œβ€β€β€‹β€Œβ€Œβ€Œβ€‹β€Œβ€β€Œβ€Œβ€Œο»Ώβ€β€‹β€Œο»Ώβ€Œβ€‹β€‹β€β€Œβ€Œβ€‹ο»Ώβ€Œβ€Œβ€Œβ€‹β€‹β€β€Œβ€Œο»Ώο»Ώβ€Œβ€β€ο»Ώβ€Œβ€β€Œβ€Œβ€Œο»Ώβ€β€Œβ€‹β€β€Œβ€Œβ€‹ο»Ώβ€‹ο»Ώβ€Œβ€‹β€Œβ€‹β€‹β€β€Œβ€Œβ€‹ο»Ώβ€‹ο»Ώβ€Œβ€‹β€Œβ€‹β€‹β€β€Œβ€Œβ€‹ο»Ώβ€‹β€β€‹ο»Ώβ€‹β€β€Œβ€‹ο»Ώβ€Œβ€Œο»Ώβ€β€Œβ€Œβ€β€ο»Ώβ€‹ο»Ώβ€Œβ€β€Œβ€Œβ€Œβ€β€Œβ€‹β€Œο»Ώβ€Œβ€Œβ€Œο»Ώβ€Œβ€‹β€Œβ€‹β€Œβ€‹β€Œβ€‹β€Œο»Ώβ€Œβ€Œβ€Œβ€Œβ€β€Œβ€Œβ€β€Œβ€β€‹β€β€Œβ€Œβ€‹ο»Ώβ€‹β€β€‹ο»Ώβ€‹β€β€‹β€β€Œβ€Œβ€‹ο»Ώβ€Œβ€Œβ€Œβ€‹β€Œβ€‹β€‹β€ο»Ώβ€β€Œβ€β€‹ο»Ώβ€Œβ€β€β€‹β€Œβ€β€β€Œβ€Œβ€ο»Ώβ€‹β€Œβ€β€Œβ€‹β€Œο»Ώβ€‹β€β€Œβ€β€Œβ€Œβ€Œβ€ο»Ώβ€β€‹β€β€Œβ€Œβ€‹ο»Ώβ€Œβ€Œβ€Œβ€‹β€‹β€β€Œβ€Œο»Ώο»Ώβ€Œβ€β€ο»Ώβ€Œβ€β€Œβ€Œβ€Œο»Ώβ€β€Œβ€‹β€β€Œβ€Œβ€‹ο»Ώβ€‹ο»Ώβ€Œβ€‹β€Œβ€‹β€‹β€β€Œβ€Œβ€‹ο»Ώβ€‹ο»Ώβ€Œβ€‹β€Œβ€‹β€‹β€β€Œβ€Œβ€‹ο»Ώβ€‹β€β€‹ο»Ώβ€‹β€β€Œο»Ώβ€Œο»Ώβ€Œο»Ώβ€‹β€Œβ€Œβ€β€Œο»Ώβ€Œβ€Œβ€‹β€‹β€Œβ€‹ο»Ώβ€Œβ€Œβ€ο»Ώο»Ώβ€‹ο»Ώβ€‹β€β€Œο»Ώβ€‹β€‹β€‹ο»Ώβ€Œβ€β€‹β€ο»Ώβ€Œβ€Œβ€β€β€β€Œβ€Œβ€β€β€‹β€β€Œβ€Œβ€‹ο»Ώβ€‹β€β€‹ο»Ώβ€‹β€β€‹β€β€Œβ€Œβ€‹ο»Ώβ€Œβ€Œβ€Œβ€‹β€Œβ€‹β€‹β€ο»Ώβ€β€Œο»Ώβ€Œβ€‹β€Œβ€β€Œβ€Œβ€Œο»Ώβ€β€‹β€Œο»Ώβ€Œβ€‹β€‹β€β€Œβ€β€Œο»Ώβ€‹β€‹β€Œβ€β€Œβ€Œβ€Œο»Ώβ€‹β€β€Œο»Ώβ€‹ο»Ώβ€Œο»Ώβ€‹β€‹β€Œβ€β€Œβ€Œβ€Œβ€β€‹ο»Ώβ€Œο»Ώβ€Œβ€‹β€Œβ€β€β€Œβ€Œο»Ώβ€Œβ€β€Œβ€β€Œβ€Œβ€‹ο»Ώο»Ώβ€Œβ€Œο»Ώβ€‹β€‹β€Œο»Ώβ€Œβ€Œβ€Œβ€β€‹β€β€Œβ€ο»Ώβ€‹β€Œβ€β€β€Œβ€Œο»Ώβ€‹ο»Ώβ€Œβ€β€β€‹β€Œβ€β€Œβ€Œβ€Œβ€β€Œβ€‹β€‹β€β€‹β€β€Œο»Ώο»Ώβ€Œ. This password is needed for part 3.β€‹β€‹β€‹β€‹β€Œο»Ώβ€ο»Ώβ€‹β€β€‹β€β€Œβ€ο»Ώο»Ώβ€Œο»Ώβ€‹β€β€Œβ€β€β€Œβ€Œβ€β€Œο»Ώβ€Œβ€β€β€Œβ€Œβ€ο»Ώβ€β€‹β€β€‹β€β€‹ο»Ώβ€β€β€‹β€β€‹β€β€Œο»Ώβ€‹ο»Ώβ€Œβ€β€‹β€Œβ€Œβ€ο»Ώβ€β€Œβ€β€β€Œβ€Œο»Ώβ€Œβ€‹β€Œο»Ώβ€β€Œβ€‹β€ο»Ώβ€β€Œβ€β€β€Œβ€Œβ€ο»Ώο»Ώβ€‹β€β€‹β€β€‹β€ο»Ώβ€‹β€‹β€β€‹β€β€Œβ€β€β€‹β€Œο»Ώβ€‹β€β€Œβ€β€Œβ€Œβ€Œβ€β€Œβ€β€‹β€β€‹β€β€‹ο»Ώβ€β€β€‹β€β€‹β€β€Œβ€β€β€‹β€Œο»Ώβ€Œβ€‹β€Œο»Ώβ€Œβ€‹β€Œο»Ώβ€‹β€‹β€Œο»Ώβ€‹ο»Ώβ€‹ο»Ώβ€β€β€‹β€ο»Ώο»Ώβ€‹β€ο»Ώο»Ώβ€Œβ€β€β€Œβ€Œβ€ο»Ώβ€β€Œο»Ώβ€Œβ€‹β€Œβ€β€Œβ€Œβ€Œβ€ο»Ώβ€‹β€‹ο»Ώβ€Œβ€‹β€‹ο»Ώβ€Œο»Ώβ€‹ο»Ώβ€‹β€Œβ€‹β€ο»Ώβ€β€Œο»Ώβ€‹ο»Ώβ€Œβ€β€‹β€Œβ€Œβ€ο»Ώβ€β€Œβ€β€β€Œβ€Œο»Ώβ€Œβ€‹β€Œο»Ώβ€β€Œβ€‹β€ο»Ώβ€β€Œο»Ώβ€‹ο»Ώβ€Œο»Ώβ€Œβ€‹β€Œο»Ώβ€Œβ€Œβ€Œβ€β€Œβ€‹β€Œβ€β€β€Œβ€Œβ€ο»Ώο»Ώβ€‹β€ο»Ώο»Ώβ€Œβ€β€β€Œβ€Œβ€ο»Ώβ€β€Œο»Ώβ€Œβ€‹β€Œβ€β€Œβ€Œβ€Œβ€ο»Ώβ€β€Œο»Ώβ€Œβ€‹β€‹β€ο»Ώο»Ώβ€Œβ€β€Œβ€Œβ€Œβ€β€Œβ€‹β€Œβ€β€β€Œβ€Œο»Ώβ€Œβ€‹β€‹β€ο»Ώο»Ώβ€Œβ€ο»Ώβ€Œβ€Œβ€ο»Ώο»Ώβ€Œβ€β€Œβ€‹β€Œβ€β€Œβ€Œβ€‹ο»Ώο»Ώβ€Œβ€Œο»Ώβ€‹β€‹β€Œο»Ώβ€‹β€β€Œβ€β€Œβ€Œβ€Œο»Ώβ€‹ο»Ώβ€Œβ€β€Œβ€Œβ€Œβ€ο»Ώβ€β€Œο»Ώβ€Œβ€‹β€Œβ€β€‹β€Œβ€Œο»Ώβ€Œβ€‹β€Œβ€β€β€Œβ€Œβ€ο»Ώο»Ώβ€Œβ€ο»Ώβ€β€‹ο»Ώβ€ο»Ώβ€Œβ€β€β€Œβ€Œβ€β€Œβ€‹β€‹ο»Ώο»Ώβ€Œβ€Œβ€β€Œο»Ώβ€Œο»Ώβ€‹β€‹β€Œβ€β€ο»Ώβ€Œβ€Œβ€Œβ€β€Œβ€β€‹β€Œβ€Œο»Ώβ€Œβ€‹β€Œο»Ώβ€Œβ€Œβ€Œβ€β€Œβ€β€‹ο»Ώβ€Œβ€β€Œβ€Œβ€Œβ€Œβ€Œβ€ο»Ώβ€Œβ€Œβ€Œβ€‹β€Œβ€Œο»Ώβ€Œβ€β€Œο»Ώβ€Œβ€Œβ€Œβ€‹ο»Ώο»Ώβ€Œβ€ο»Ώβ€‹β€Œβ€β€Œβ€β€Œο»Ώβ€β€β€‹ο»Ώβ€Œβ€‹β€Œβ€ο»Ώβ€β€Œβ€‹β€Œο»Ώβ€Œβ€‹ο»Ώο»Ώβ€‹ο»Ώβ€ο»Ώβ€Œο»Ώβ€Œβ€‹β€Œο»Ώβ€β€Œβ€Œο»Ώβ€‹β€‹β€Œβ€β€Œβ€Œβ€‹ο»Ώο»Ώβ€Œβ€Œβ€β€‹β€β€Œβ€ο»Ώβ€‹β€Œβ€ο»Ώο»Ώβ€Œβ€β€Œο»Ώβ€‹ο»Ώβ€ο»Ώβ€Œο»Ώβ€‹β€‹β€Œβ€β€‹β€Œβ€Œο»Ώβ€Œβ€‹β€Œβ€β€β€‹β€‹ο»Ώο»Ώβ€Œβ€Œο»Ώβ€‹β€‹β€Œβ€β€‹β€Œβ€Œβ€β€Œο»Ώβ€Œβ€β€Œβ€Œβ€Œβ€‹β€‹β€β€Œο»Ώβ€Œβ€Œβ€Œβ€β€β€Œβ€Œβ€ο»Ώβ€‹β€Œβ€β€Œβ€‹β€Œβ€β€Œβ€Œβ€Œο»Ώβ€‹β€β€‹β€β€Œβ€Œβ€‹ο»Ώβ€Œβ€Œβ€Œβ€‹β€‹β€β€Œβ€Œο»Ώο»Ώβ€Œβ€β€ο»Ώβ€Œβ€β€Œβ€Œβ€Œο»Ώβ€β€Œβ€‹β€β€Œβ€Œβ€‹ο»Ώβ€‹ο»Ώβ€Œβ€‹β€Œβ€‹β€‹β€β€Œβ€Œβ€‹ο»Ώβ€‹ο»Ώβ€Œβ€‹β€Œβ€‹β€‹β€β€Œβ€Œβ€‹ο»Ώβ€‹β€β€‹ο»Ώβ€‹β€β€Œβ€‹β€β€β€‹ο»Ώβ€‹β€‹β€‹ο»Ώβ€Œο»Ώβ€Œο»Ώβ€β€β€‹β€ο»Ώβ€Œβ€Œβ€β€β€Œβ€Œβ€Œβ€‹β€β€Œβ€β€‹β€β€Œβ€ο»Ώβ€Œβ€Œβ€β€β€Œβ€Œβ€Œβ€‹β€‹β€Œβ€Œβ€Œβ€‹β€‹β€β€Œβ€Œβ€‹ο»Ώβ€‹β€β€‹ο»Ώβ€‹β€β€‹β€β€Œβ€Œβ€‹ο»Ώβ€Œβ€Œβ€Œβ€‹β€Œβ€‹β€‹β€ο»Ώβ€β€Œο»Ώβ€‹β€β€Œβ€β€β€Œβ€Œβ€β€‹ο»Ώβ€Œβ€β€β€‹β€Œβ€Œβ€Œβ€‹β€Œβ€β€Œβ€Œβ€Œο»Ώβ€β€‹β€Œο»Ώβ€Œβ€‹β€‹β€β€Œβ€Œβ€‹ο»Ώβ€Œβ€Œβ€Œβ€‹β€‹β€β€Œβ€Œο»Ώο»Ώβ€Œβ€β€ο»Ώβ€Œβ€β€Œβ€Œβ€Œο»Ώβ€β€Œβ€‹β€β€Œβ€Œβ€‹ο»Ώβ€‹ο»Ώβ€Œβ€‹β€Œβ€‹β€‹β€β€Œβ€Œβ€‹ο»Ώβ€‹ο»Ώβ€Œβ€‹β€Œβ€‹β€‹β€β€Œβ€Œβ€‹ο»Ώβ€‹β€β€‹ο»Ώβ€‹β€β€Œβ€‹ο»Ώβ€Œβ€Œο»Ώβ€β€Œβ€Œβ€β€ο»Ώβ€‹ο»Ώβ€Œβ€β€Œβ€Œβ€Œβ€β€Œβ€‹β€Œο»Ώβ€Œβ€Œβ€Œο»Ώβ€Œβ€‹β€Œβ€‹β€Œβ€‹β€Œβ€‹β€Œο»Ώβ€Œβ€Œβ€Œβ€Œβ€β€Œβ€Œβ€β€Œβ€β€‹β€β€Œβ€Œβ€‹ο»Ώβ€‹β€β€‹ο»Ώβ€‹β€β€‹β€β€Œβ€Œβ€‹ο»Ώβ€Œβ€Œβ€Œβ€‹β€Œβ€‹β€‹β€ο»Ώβ€β€Œβ€β€‹ο»Ώβ€Œβ€β€β€‹β€Œβ€β€β€Œβ€Œβ€ο»Ώβ€‹β€Œβ€β€Œβ€‹β€Œο»Ώβ€‹β€β€Œβ€β€Œβ€Œβ€Œβ€ο»Ώβ€β€‹β€β€Œβ€Œβ€‹ο»Ώβ€Œβ€Œβ€Œβ€‹β€‹β€β€Œβ€Œο»Ώο»Ώβ€Œβ€β€ο»Ώβ€Œβ€β€Œβ€Œβ€Œο»Ώβ€β€Œβ€‹β€β€Œβ€Œβ€‹ο»Ώβ€‹ο»Ώβ€Œβ€‹β€Œβ€‹β€‹β€β€Œβ€Œβ€‹ο»Ώβ€‹ο»Ώβ€Œβ€‹β€Œβ€‹β€‹β€β€Œβ€Œβ€‹ο»Ώβ€‹β€β€‹ο»Ώβ€‹β€β€Œβ€‹β€Œο»Ώβ€Œβ€‹β€Œβ€Œβ€‹ο»Ώβ€Œβ€Œβ€Œβ€β€β€‹β€Œβ€ο»Ώβ€β€‹ο»Ώβ€‹β€β€Œβ€‹β€‹ο»Ώβ€Œβ€Œβ€‹ο»Ώβ€Œβ€β€‹β€Œβ€Œβ€Œβ€β€‹β€Œβ€β€ο»Ώβ€Œβ€ο»Ώβ€‹β€‹β€β€Œβ€Œβ€‹ο»Ώβ€‹β€β€‹ο»Ώβ€‹β€β€‹β€β€Œβ€Œβ€‹ο»Ώβ€Œβ€Œβ€Œβ€‹β€Œβ€‹β€‹β€ο»Ώβ€β€Œο»Ώβ€Œβ€‹β€Œβ€β€Œβ€Œβ€Œο»Ώβ€β€‹β€Œο»Ώβ€Œβ€‹β€‹ο»Ώο»Ώο»Ώβ€Œβ€β€‹β€β€Œβ€β€‹β€Œβ€Œο»Ώβ€‹ο»Ώβ€Œβ€β€Œβ€Œβ€Œβ€Œβ€Œβ€Œβ€Œο»Ώβ€‹β€β€Œβ€ο»Ώβ€‹β€‹ο»Ώο»Ώβ€Œβ€Œβ€β€β€‹β€Œο»Ώβ€Œβ€‹β€Œο»Ώβ€Œβ€‹β€Œο»Ώβ€‹β€‹β€Œο»Ώβ€‹ο»Ώβ€‹β€β€Œβ€Œβ€‹ο»Ώβ€‹ο»Ώβ€Œβ€‹β€‹β€Œβ€‹β€β€Œβ€Œβ€‹ο»Ώβ€‹β€β€Œβ€‹β€Œβ€β€‹β€β€Œβ€Œβ€‹ο»Ώβ€‹β€β€Œβ€‹β€Œβ€β€Œβ€β€β€Œβ€Œβ€ο»Ώβ€β€Œο»Ώβ€Œβ€‹β€Œβ€β€Œβ€Œβ€Œβ€ο»Ώβ€‹β€‹ο»Ώβ€Œβ€‹β€‹ο»Ώβ€Œο»Ώβ€‹ο»Ώβ€‹β€Œβ€‹β€ο»Ώβ€β€Œο»Ώβ€‹ο»Ώβ€Œβ€β€‹β€Œβ€Œβ€ο»Ώβ€β€Œβ€β€β€Œβ€Œο»Ώβ€Œβ€‹β€Œο»Ώβ€β€Œβ€‹β€ο»Ώβ€β€Œο»Ώβ€‹ο»Ώβ€Œο»Ώβ€Œβ€‹β€Œο»Ώβ€Œβ€Œβ€Œβ€β€Œβ€‹β€Œβ€β€β€Œβ€Œβ€ο»Ώο»Ώβ€‹β€β€Œβ€β€Œβ€β€β€Œβ€Œβ€β€Œβ€‹β€‹ο»Ώο»Ώβ€Œβ€Œβ€β€Œο»Ώβ€Œο»Ώβ€‹β€‹β€Œβ€β€ο»Ώβ€Œβ€Œβ€Œβ€β€Œβ€β€‹β€Œβ€Œο»Ώβ€Œβ€‹β€Œο»Ώβ€Œβ€Œβ€Œβ€β€Œβ€β€‹ο»Ώβ€Œβ€β€Œβ€Œβ€Œβ€Œβ€Œβ€ο»Ώβ€Œβ€Œβ€Œβ€‹β€Œβ€Œο»Ώβ€Œβ€β€Œο»Ώβ€Œβ€Œβ€Œβ€‹ο»Ώο»Ώβ€Œβ€ο»Ώβ€‹β€Œβ€β€Œβ€β€Œο»Ώβ€β€β€‹ο»Ώβ€Œβ€‹β€Œβ€ο»Ώβ€β€Œβ€‹β€Œο»Ώβ€Œβ€‹ο»Ώο»Ώβ€‹β€β€Œβ€β€Œο»Ώβ€Œβ€‹β€Œο»Ώβ€β€Œβ€Œο»Ώβ€‹β€‹β€Œβ€β€Œβ€Œβ€‹ο»Ώο»Ώβ€Œβ€Œβ€β€‹β€β€Œβ€ο»Ώβ€‹β€Œβ€ο»Ώο»Ώβ€Œβ€β€Œο»Ώβ€‹β€β€Œβ€β€Œο»Ώβ€‹β€‹β€Œβ€β€‹β€Œβ€Œο»Ώβ€Œβ€‹β€Œβ€β€β€‹β€‹ο»Ώο»Ώβ€Œβ€Œο»Ώβ€‹β€‹β€Œβ€β€‹β€Œβ€Œβ€β€Œο»Ώβ€Œβ€β€Œβ€Œβ€Œβ€‹β€‹β€β€Œο»Ώβ€Œβ€Œβ€Œβ€β€β€Œβ€Œβ€ο»Ώβ€‹β€Œβ€β€Œβ€‹β€Œβ€β€Œβ€Œβ€Œο»Ώβ€‹β€β€‹β€β€Œβ€Œβ€‹ο»Ώβ€Œβ€Œβ€Œβ€‹β€‹β€β€Œβ€Œο»Ώο»Ώβ€Œβ€β€ο»Ώβ€Œβ€β€Œβ€Œβ€Œο»Ώβ€β€Œβ€‹β€β€Œβ€Œβ€‹ο»Ώβ€‹ο»Ώβ€Œβ€‹β€Œβ€‹β€‹β€β€Œβ€Œβ€‹ο»Ώβ€‹ο»Ώβ€Œβ€‹β€Œβ€‹β€‹β€β€Œβ€Œβ€‹ο»Ώβ€‹β€β€‹ο»Ώβ€‹β€β€Œβ€‹β€β€β€‹ο»Ώβ€‹β€‹β€‹ο»Ώβ€Œο»Ώβ€Œο»Ώβ€β€β€‹β€ο»Ώβ€Œβ€Œβ€β€β€Œβ€Œβ€Œβ€‹β€β€Œβ€β€‹β€β€Œβ€ο»Ώβ€Œβ€Œβ€β€β€Œβ€Œβ€Œβ€‹β€‹β€Œβ€Œβ€Œβ€‹β€‹β€β€Œβ€Œβ€‹ο»Ώβ€‹β€β€‹ο»Ώβ€‹β€β€‹β€β€Œβ€Œβ€‹ο»Ώβ€Œβ€Œβ€Œβ€‹β€Œβ€‹β€‹β€ο»Ώβ€β€Œο»Ώβ€‹β€β€Œβ€β€β€Œβ€Œβ€β€‹ο»Ώβ€Œβ€β€β€‹β€Œβ€Œβ€Œβ€‹β€Œβ€β€Œβ€Œβ€Œο»Ώβ€β€‹β€Œο»Ώβ€Œβ€‹β€‹β€β€Œβ€Œβ€‹ο»Ώβ€Œβ€Œβ€Œβ€‹β€‹β€β€Œβ€Œο»Ώο»Ώβ€Œβ€β€ο»Ώβ€Œβ€β€Œβ€Œβ€Œο»Ώβ€β€Œβ€‹β€β€Œβ€Œβ€‹ο»Ώβ€‹ο»Ώβ€Œβ€‹β€Œβ€‹β€‹β€β€Œβ€Œβ€‹ο»Ώβ€‹ο»Ώβ€Œβ€‹β€Œβ€‹β€‹β€β€Œβ€Œβ€‹ο»Ώβ€‹β€β€‹ο»Ώβ€‹β€β€Œβ€‹ο»Ώβ€Œβ€Œο»Ώβ€β€Œβ€Œβ€β€ο»Ώβ€‹ο»Ώβ€Œβ€β€Œβ€Œβ€Œβ€β€Œβ€‹β€Œο»Ώβ€Œβ€Œβ€Œο»Ώβ€Œβ€‹β€Œβ€‹β€Œβ€‹β€Œβ€‹β€Œο»Ώβ€Œβ€Œβ€Œβ€Œβ€β€Œβ€Œβ€β€Œβ€β€‹β€β€Œβ€Œβ€‹ο»Ώβ€‹β€β€‹ο»Ώβ€‹β€β€‹β€β€Œβ€Œβ€‹ο»Ώβ€Œβ€Œβ€Œβ€‹β€Œβ€‹β€‹β€ο»Ώβ€β€Œβ€β€‹ο»Ώβ€Œβ€β€β€‹β€Œβ€β€β€Œβ€Œβ€ο»Ώβ€‹β€Œβ€β€Œβ€‹β€Œο»Ώβ€‹β€β€Œβ€β€Œβ€Œβ€Œβ€ο»Ώβ€β€‹β€β€Œβ€Œβ€‹ο»Ώβ€Œβ€Œβ€Œβ€‹β€‹β€β€Œβ€Œο»Ώο»Ώβ€Œβ€β€ο»Ώβ€Œβ€β€Œβ€Œβ€Œο»Ώβ€β€Œβ€‹β€β€Œβ€Œβ€‹ο»Ώβ€‹ο»Ώβ€Œβ€‹β€Œβ€‹β€‹β€β€Œβ€Œβ€‹ο»Ώβ€‹ο»Ώβ€Œβ€‹β€Œβ€‹β€‹β€β€Œβ€Œβ€‹ο»Ώβ€‹β€β€‹ο»Ώβ€‹β€β€Œβ€‹β€Œο»Ώβ€Œβ€‹β€Œβ€Œβ€‹ο»Ώβ€Œβ€Œβ€Œβ€β€β€‹β€Œβ€ο»Ώβ€β€‹ο»Ώβ€‹β€β€Œβ€‹β€‹ο»Ώβ€Œβ€Œβ€‹ο»Ώβ€Œβ€β€‹β€Œβ€Œβ€Œβ€β€‹β€Œβ€β€ο»Ώβ€Œβ€ο»Ώβ€‹β€‹β€β€Œβ€Œβ€‹ο»Ώβ€‹β€β€‹ο»Ώβ€‹β€β€‹β€β€Œβ€Œβ€‹ο»Ώβ€Œβ€Œβ€Œβ€‹β€Œβ€‹β€‹β€ο»Ώβ€β€Œο»Ώβ€Œβ€‹β€Œβ€β€Œβ€Œβ€Œο»Ώβ€β€‹β€Œο»Ώβ€Œβ€‹β€‹β€β€Œβ€β€Œο»Ώβ€‹β€‹β€Œβ€β€Œβ€Œβ€Œο»Ώβ€‹β€β€Œο»Ώβ€‹ο»Ώβ€Œο»Ώβ€‹β€‹β€Œβ€β€Œβ€Œβ€Œβ€β€‹ο»Ώβ€Œο»Ώβ€Œβ€‹β€Œβ€β€β€Œβ€Œο»Ώβ€Œβ€β€Œβ€β€Œβ€Œβ€‹ο»Ώο»Ώβ€Œβ€Œο»Ώβ€‹β€‹β€Œο»Ώβ€Œβ€Œβ€Œβ€β€‹β€β€Œβ€ο»Ώβ€‹β€Œβ€β€β€Œβ€Œο»Ώβ€‹ο»Ώβ€Œβ€β€β€‹β€Œβ€β€Œβ€Œβ€Œβ€β€Œβ€‹β€‹β€β€‹β€β€Œο»Ώο»Ώβ€Œ

PART 2 β€” METACATISMETAβ€‹β€‹β€‹β€‹β€Œο»Ώβ€ο»Ώβ€‹β€β€‹β€β€Œβ€ο»Ώο»Ώβ€Œο»Ώβ€‹β€β€Œβ€β€β€Œβ€Œβ€β€Œο»Ώβ€Œβ€β€β€Œβ€Œβ€ο»Ώβ€β€‹β€β€‹β€β€‹ο»Ώβ€β€β€‹β€β€‹β€β€Œο»Ώβ€‹ο»Ώβ€Œβ€β€‹β€Œβ€Œβ€ο»Ώβ€β€Œβ€β€β€Œβ€Œο»Ώβ€Œβ€‹β€Œο»Ώβ€β€Œβ€‹β€ο»Ώβ€β€Œβ€β€β€Œβ€Œβ€ο»Ώο»Ώβ€‹β€β€‹β€β€‹β€ο»Ώβ€‹β€‹β€β€‹β€β€Œβ€β€β€‹β€Œο»Ώβ€‹β€β€Œβ€β€Œβ€Œβ€Œβ€β€Œβ€β€‹β€β€‹β€β€‹ο»Ώβ€β€β€‹β€β€‹β€β€Œβ€β€β€‹β€Œο»Ώβ€Œβ€‹β€Œο»Ώβ€Œβ€‹β€Œο»Ώβ€‹β€‹β€Œο»Ώβ€‹ο»Ώβ€‹ο»Ώβ€β€β€‹β€ο»Ώο»Ώβ€‹β€ο»Ώο»Ώβ€Œβ€β€β€Œβ€Œβ€ο»Ώβ€β€Œο»Ώβ€Œβ€‹β€Œβ€β€Œβ€Œβ€Œβ€ο»Ώβ€‹β€‹ο»Ώβ€Œβ€‹β€‹ο»Ώβ€Œο»Ώβ€‹ο»Ώβ€‹β€Œβ€‹β€ο»Ώβ€β€Œο»Ώβ€‹ο»Ώβ€Œβ€β€‹β€Œβ€Œβ€ο»Ώβ€β€Œβ€β€β€Œβ€Œο»Ώβ€Œβ€‹β€Œο»Ώβ€β€Œβ€‹β€ο»Ώβ€β€Œο»Ώβ€‹ο»Ώβ€Œο»Ώβ€Œβ€‹β€Œο»Ώβ€Œβ€Œβ€Œβ€β€Œβ€‹β€Œβ€β€β€Œβ€Œβ€ο»Ώο»Ώβ€‹β€ο»Ώο»Ώβ€Œβ€β€β€Œβ€Œβ€ο»Ώβ€β€Œο»Ώβ€Œβ€‹β€Œβ€β€Œβ€Œβ€Œβ€ο»Ώβ€β€Œο»Ώβ€Œβ€‹β€‹β€ο»Ώο»Ώβ€Œβ€β€Œβ€Œβ€Œβ€β€Œβ€‹β€Œβ€β€β€Œβ€Œο»Ώβ€Œβ€‹β€‹β€ο»Ώο»Ώβ€Œβ€ο»Ώβ€Œβ€Œβ€ο»Ώο»Ώβ€Œβ€β€Œβ€‹β€Œβ€β€Œβ€Œβ€‹ο»Ώο»Ώβ€Œβ€Œο»Ώβ€‹β€‹β€Œο»Ώβ€‹β€β€Œβ€β€Œβ€Œβ€Œο»Ώβ€‹ο»Ώβ€Œβ€β€Œβ€Œβ€Œβ€ο»Ώβ€β€Œο»Ώβ€Œβ€‹β€Œβ€β€‹β€Œβ€Œο»Ώβ€Œβ€‹β€Œβ€β€β€Œβ€Œβ€ο»Ώο»Ώβ€Œβ€ο»Ώβ€β€‹ο»Ώβ€ο»Ώβ€Œβ€β€β€Œβ€Œβ€β€Œβ€‹β€‹ο»Ώο»Ώβ€Œβ€Œβ€β€Œο»Ώβ€Œο»Ώβ€‹β€‹β€Œβ€β€ο»Ώβ€Œβ€Œβ€Œβ€β€Œβ€β€‹β€Œβ€Œο»Ώβ€Œβ€‹β€Œο»Ώβ€Œβ€Œβ€Œβ€β€Œβ€β€‹ο»Ώβ€Œβ€β€Œβ€Œβ€Œβ€Œβ€Œβ€ο»Ώβ€Œβ€Œβ€Œβ€‹β€Œβ€Œο»Ώβ€Œβ€β€Œο»Ώβ€Œβ€Œβ€Œβ€‹ο»Ώο»Ώβ€Œβ€ο»Ώβ€‹β€Œβ€β€Œβ€β€Œο»Ώβ€β€β€‹ο»Ώβ€Œβ€‹β€Œβ€ο»Ώβ€β€Œβ€‹β€Œο»Ώβ€Œβ€‹ο»Ώο»Ώβ€‹ο»Ώβ€ο»Ώβ€Œο»Ώβ€Œβ€‹β€Œο»Ώβ€β€Œβ€Œο»Ώβ€‹β€‹β€Œβ€β€Œβ€Œβ€‹ο»Ώο»Ώβ€Œβ€Œβ€β€‹β€β€Œβ€ο»Ώβ€‹β€Œβ€ο»Ώο»Ώβ€Œβ€β€Œο»Ώβ€‹ο»Ώβ€ο»Ώβ€Œο»Ώβ€‹β€‹β€Œβ€β€‹β€Œβ€Œο»Ώβ€Œβ€‹β€Œβ€β€β€‹β€‹ο»Ώο»Ώβ€Œβ€Œο»Ώβ€‹β€‹β€Œβ€β€‹β€Œβ€Œβ€β€Œο»Ώβ€Œβ€β€Œβ€Œβ€Œβ€‹β€‹β€β€Œο»Ώβ€Œβ€Œβ€Œβ€β€β€Œβ€Œβ€ο»Ώβ€‹β€Œβ€β€Œβ€‹β€Œβ€β€Œβ€Œβ€Œο»Ώβ€‹β€β€‹β€β€Œβ€Œβ€‹ο»Ώβ€Œβ€Œβ€Œβ€‹β€‹β€β€Œβ€Œο»Ώο»Ώβ€Œβ€β€ο»Ώβ€Œβ€β€Œβ€Œβ€Œο»Ώβ€β€Œβ€‹β€β€Œβ€Œβ€‹ο»Ώβ€‹ο»Ώβ€Œβ€‹β€Œβ€‹β€‹β€β€Œβ€Œβ€‹ο»Ώβ€‹ο»Ώβ€Œβ€‹β€Œβ€‹β€‹β€β€Œβ€Œβ€‹ο»Ώβ€‹β€β€‹ο»Ώβ€‹β€β€Œβ€‹β€β€β€‹ο»Ώβ€‹β€‹β€‹ο»Ώβ€Œο»Ώβ€Œο»Ώβ€β€β€‹β€ο»Ώβ€Œβ€Œβ€β€β€Œβ€Œβ€Œβ€‹β€β€Œβ€β€‹β€β€Œβ€ο»Ώβ€Œβ€Œβ€β€β€Œβ€Œβ€Œβ€‹β€‹β€Œβ€Œβ€Œβ€‹β€‹β€β€Œβ€Œβ€‹ο»Ώβ€‹β€β€‹ο»Ώβ€‹β€β€‹β€β€Œβ€Œβ€‹ο»Ώβ€Œβ€Œβ€Œβ€‹β€Œβ€‹β€‹β€ο»Ώβ€β€Œο»Ώβ€‹β€β€Œβ€β€β€Œβ€Œβ€β€‹ο»Ώβ€Œβ€β€β€‹β€Œβ€Œβ€Œβ€‹β€Œβ€β€Œβ€Œβ€Œο»Ώβ€β€‹β€Œο»Ώβ€Œβ€‹β€‹β€β€Œβ€Œβ€‹ο»Ώβ€Œβ€Œβ€Œβ€‹β€‹β€β€Œβ€Œο»Ώο»Ώβ€Œβ€β€ο»Ώβ€Œβ€β€Œβ€Œβ€Œο»Ώβ€β€Œβ€‹β€β€Œβ€Œβ€‹ο»Ώβ€‹ο»Ώβ€Œβ€‹β€Œβ€‹β€‹β€β€Œβ€Œβ€‹ο»Ώβ€‹ο»Ώβ€Œβ€‹β€Œβ€‹β€‹β€β€Œβ€Œβ€‹ο»Ώβ€‹β€β€‹ο»Ώβ€‹β€β€Œβ€‹β€β€Œβ€Œβ€‹β€Œβ€Œβ€Œβ€‹β€β€‹β€Œο»Ώβ€β€‹β€Œβ€β€‹β€Œβ€Œο»Ώβ€‹ο»Ώβ€Œο»Ώβ€Œβ€‹β€Œβ€ο»Ώβ€β€Œβ€β€‹ο»Ώβ€Œβ€β€Œβ€Œβ€Œβ€ο»Ώβ€β€Œο»Ώβ€‹β€‹β€‹β€β€Œβ€Œβ€‹ο»Ώβ€‹β€β€‹ο»Ώβ€‹β€β€‹β€β€Œβ€Œβ€‹ο»Ώβ€Œβ€Œβ€Œβ€‹β€Œβ€‹β€‹β€ο»Ώβ€β€Œβ€β€‹ο»Ώβ€Œβ€β€β€‹β€Œβ€β€β€Œβ€Œβ€ο»Ώβ€‹β€Œβ€β€Œβ€‹β€Œο»Ώβ€‹β€β€Œβ€β€Œβ€Œβ€Œβ€ο»Ώβ€β€‹β€β€Œβ€Œβ€‹ο»Ώβ€Œβ€Œβ€Œβ€‹β€‹β€β€Œβ€Œο»Ώο»Ώβ€Œβ€β€ο»Ώβ€Œβ€β€Œβ€Œβ€Œο»Ώβ€β€Œβ€‹β€β€Œβ€Œβ€‹ο»Ώβ€‹ο»Ώβ€Œβ€‹β€Œβ€‹β€‹β€β€Œβ€Œβ€‹ο»Ώβ€‹ο»Ώβ€Œβ€‹β€Œβ€‹β€‹β€β€Œβ€Œβ€‹ο»Ώβ€‹β€β€‹ο»Ώβ€‹β€β€Œβ€Œβ€‹β€β€Œβ€Œβ€Œβ€Œβ€‹ο»Ώβ€‹β€Œβ€Œβ€ο»Ώβ€Œβ€‹ο»Ώβ€‹β€‹β€‹ο»Ώβ€‹β€‹β€Œβ€β€β€‹β€Œβ€Œβ€Œβ€β€Œβ€Œβ€Œβ€‹β€Œβ€β€Œβ€Œβ€Œβ€ο»Ώβ€Œβ€Œο»Ώβ€β€‹β€‹β€β€Œβ€Œβ€‹ο»Ώβ€‹β€β€‹ο»Ώβ€‹β€β€‹β€β€Œβ€Œβ€‹ο»Ώβ€Œβ€Œβ€Œβ€‹β€Œβ€‹β€‹β€ο»Ώβ€β€Œο»Ώβ€Œβ€‹β€Œβ€β€Œβ€Œβ€Œο»Ώβ€β€‹β€Œο»Ώβ€Œβ€‹β€‹ο»Ώο»Ώο»Ώβ€Œβ€β€‹β€β€Œβ€β€‹β€Œβ€Œο»Ώβ€‹ο»Ώβ€Œβ€β€Œβ€Œβ€Œβ€Œβ€Œβ€Œβ€Œο»Ώβ€‹β€β€Œβ€ο»Ώβ€‹β€‹ο»Ώο»Ώβ€Œβ€Œβ€β€β€‹β€Œο»Ώβ€Œβ€‹β€Œο»Ώβ€Œβ€‹β€Œο»Ώβ€‹β€‹β€Œο»Ώβ€‹ο»Ώβ€‹β€β€Œβ€Œβ€‹ο»Ώβ€‹ο»Ώβ€Œβ€‹β€‹β€Œβ€‹β€β€Œβ€Œβ€‹ο»Ώβ€‹β€β€Œβ€‹β€Œβ€β€‹β€β€Œβ€Œβ€‹ο»Ώβ€‹β€β€Œβ€‹β€Œβ€β€Œβ€β€β€Œβ€Œβ€ο»Ώβ€β€Œο»Ώβ€Œβ€‹β€Œβ€β€Œβ€Œβ€Œβ€ο»Ώβ€‹β€‹ο»Ώβ€Œβ€‹β€‹ο»Ώβ€Œο»Ώβ€‹ο»Ώβ€‹β€Œβ€‹β€ο»Ώβ€β€Œο»Ώβ€‹ο»Ώβ€Œβ€β€‹β€Œβ€Œβ€ο»Ώβ€β€Œβ€β€β€Œβ€Œο»Ώβ€Œβ€‹β€Œο»Ώβ€β€Œβ€‹β€ο»Ώβ€β€Œο»Ώβ€‹ο»Ώβ€Œο»Ώβ€Œβ€‹β€Œο»Ώβ€Œβ€Œβ€Œβ€β€Œβ€‹β€Œβ€β€β€Œβ€Œβ€ο»Ώο»Ώβ€‹β€β€Œβ€β€Œβ€β€β€Œβ€Œβ€β€Œβ€‹β€‹ο»Ώο»Ώβ€Œβ€Œβ€β€Œο»Ώβ€Œο»Ώβ€‹β€‹β€Œβ€β€ο»Ώβ€Œβ€Œβ€Œβ€β€Œβ€β€‹β€Œβ€Œο»Ώβ€Œβ€‹β€Œο»Ώβ€Œβ€Œβ€Œβ€β€Œβ€β€‹ο»Ώβ€Œβ€β€Œβ€Œβ€Œβ€Œβ€Œβ€ο»Ώβ€Œβ€Œβ€Œβ€‹β€Œβ€Œο»Ώβ€Œβ€β€Œο»Ώβ€Œβ€Œβ€Œβ€‹ο»Ώο»Ώβ€Œβ€ο»Ώβ€‹β€Œβ€β€Œβ€β€Œο»Ώβ€β€β€‹ο»Ώβ€Œβ€‹β€Œβ€ο»Ώβ€β€Œβ€‹β€Œο»Ώβ€Œβ€‹ο»Ώο»Ώβ€‹β€β€Œβ€β€Œο»Ώβ€Œβ€‹β€Œο»Ώβ€β€Œβ€Œο»Ώβ€‹β€‹β€Œβ€β€Œβ€Œβ€‹ο»Ώο»Ώβ€Œβ€Œβ€β€‹β€β€Œβ€ο»Ώβ€‹β€Œβ€ο»Ώο»Ώβ€Œβ€β€Œο»Ώβ€‹β€β€Œβ€β€Œο»Ώβ€‹β€‹β€Œβ€β€‹β€Œβ€Œο»Ώβ€Œβ€‹β€Œβ€β€β€‹β€‹ο»Ώο»Ώβ€Œβ€Œο»Ώβ€‹β€‹β€Œβ€β€‹β€Œβ€Œβ€β€Œο»Ώβ€Œβ€β€Œβ€Œβ€Œβ€‹β€‹β€β€Œο»Ώβ€Œβ€Œβ€Œβ€β€β€Œβ€Œβ€ο»Ώβ€‹β€Œβ€β€Œβ€‹β€Œβ€β€Œβ€Œβ€Œο»Ώβ€‹β€β€‹β€β€Œβ€Œβ€‹ο»Ώβ€Œβ€Œβ€Œβ€‹β€‹β€β€Œβ€Œο»Ώο»Ώβ€Œβ€β€ο»Ώβ€Œβ€β€Œβ€Œβ€Œο»Ώβ€β€Œβ€‹β€β€Œβ€Œβ€‹ο»Ώβ€‹ο»Ώβ€Œβ€‹β€Œβ€‹β€‹β€β€Œβ€Œβ€‹ο»Ώβ€‹ο»Ώβ€Œβ€‹β€Œβ€‹β€‹β€β€Œβ€Œβ€‹ο»Ώβ€‹β€β€‹ο»Ώβ€‹β€β€Œβ€‹β€β€β€‹ο»Ώβ€‹β€‹β€‹ο»Ώβ€Œο»Ώβ€Œο»Ώβ€β€β€‹β€ο»Ώβ€Œβ€Œβ€β€β€Œβ€Œβ€Œβ€‹β€β€Œβ€β€‹β€β€Œβ€ο»Ώβ€Œβ€Œβ€β€β€Œβ€Œβ€Œβ€‹β€‹β€Œβ€Œβ€Œβ€‹β€‹β€β€Œβ€Œβ€‹ο»Ώβ€‹β€β€‹ο»Ώβ€‹β€β€‹β€β€Œβ€Œβ€‹ο»Ώβ€Œβ€Œβ€Œβ€‹β€Œβ€‹β€‹β€ο»Ώβ€β€Œο»Ώβ€‹β€β€Œβ€β€β€Œβ€Œβ€β€‹ο»Ώβ€Œβ€β€β€‹β€Œβ€Œβ€Œβ€‹β€Œβ€β€Œβ€Œβ€Œο»Ώβ€β€‹β€Œο»Ώβ€Œβ€‹β€‹β€β€Œβ€Œβ€‹ο»Ώβ€Œβ€Œβ€Œβ€‹β€‹β€β€Œβ€Œο»Ώο»Ώβ€Œβ€β€ο»Ώβ€Œβ€β€Œβ€Œβ€Œο»Ώβ€β€Œβ€‹β€β€Œβ€Œβ€‹ο»Ώβ€‹ο»Ώβ€Œβ€‹β€Œβ€‹β€‹β€β€Œβ€Œβ€‹ο»Ώβ€‹ο»Ώβ€Œβ€‹β€Œβ€‹β€‹β€β€Œβ€Œβ€‹ο»Ώβ€‹β€β€‹ο»Ώβ€‹β€β€Œβ€‹β€β€Œβ€Œβ€‹β€Œβ€Œβ€Œβ€‹β€β€‹β€Œο»Ώβ€β€‹β€Œβ€β€‹β€Œβ€Œο»Ώβ€‹ο»Ώβ€Œο»Ώβ€Œβ€‹β€Œβ€ο»Ώβ€β€Œβ€β€‹ο»Ώβ€Œβ€β€Œβ€Œβ€Œβ€ο»Ώβ€β€Œο»Ώβ€‹β€‹β€‹β€β€Œβ€Œβ€‹ο»Ώβ€‹β€β€‹ο»Ώβ€‹β€β€‹β€β€Œβ€Œβ€‹ο»Ώβ€Œβ€Œβ€Œβ€‹β€Œβ€‹β€‹β€ο»Ώβ€β€Œβ€β€‹ο»Ώβ€Œβ€β€β€‹β€Œβ€β€β€Œβ€Œβ€ο»Ώβ€‹β€Œβ€β€Œβ€‹β€Œο»Ώβ€‹β€β€Œβ€β€Œβ€Œβ€Œβ€ο»Ώβ€β€‹β€β€Œβ€Œβ€‹ο»Ώβ€Œβ€Œβ€Œβ€‹β€‹β€β€Œβ€Œο»Ώο»Ώβ€Œβ€β€ο»Ώβ€Œβ€β€Œβ€Œβ€Œο»Ώβ€β€Œβ€‹β€β€Œβ€Œβ€‹ο»Ώβ€‹ο»Ώβ€Œβ€‹β€Œβ€‹β€‹β€β€Œβ€Œβ€‹ο»Ώβ€‹ο»Ώβ€Œβ€‹β€Œβ€‹β€‹β€β€Œβ€Œβ€‹ο»Ώβ€‹β€β€‹ο»Ώβ€‹β€β€Œβ€Œβ€‹β€β€Œβ€Œβ€Œβ€Œβ€‹ο»Ώβ€‹β€Œβ€Œβ€ο»Ώβ€Œβ€‹ο»Ώβ€‹β€‹β€‹ο»Ώβ€‹β€‹β€Œβ€β€β€‹β€Œβ€Œβ€Œβ€β€Œβ€Œβ€Œβ€‹β€Œβ€β€Œβ€Œβ€Œβ€ο»Ώβ€Œβ€Œο»Ώβ€β€‹β€‹β€β€Œβ€Œβ€‹ο»Ώβ€‹β€β€‹ο»Ώβ€‹β€β€‹β€β€Œβ€Œβ€‹ο»Ώβ€Œβ€Œβ€Œβ€‹β€Œβ€‹β€‹β€ο»Ώβ€β€Œο»Ώβ€Œβ€‹β€Œβ€β€Œβ€Œβ€Œο»Ώβ€β€‹β€Œο»Ώβ€Œβ€‹β€‹β€β€Œβ€β€Œο»Ώβ€‹β€‹β€Œβ€β€Œβ€Œβ€Œο»Ώβ€‹β€β€Œο»Ώβ€‹ο»Ώβ€Œο»Ώβ€‹β€‹β€Œβ€β€Œβ€Œβ€Œβ€β€‹ο»Ώβ€Œο»Ώβ€Œβ€‹β€Œβ€β€β€Œβ€Œο»Ώβ€Œβ€β€Œβ€β€Œβ€Œβ€‹ο»Ώο»Ώβ€Œβ€Œο»Ώβ€‹β€‹β€Œο»Ώβ€Œβ€Œβ€Œβ€β€‹β€β€Œβ€ο»Ώβ€‹β€Œβ€β€β€Œβ€Œο»Ώβ€‹ο»Ώβ€Œβ€β€β€‹β€Œβ€β€Œβ€Œβ€Œβ€β€Œβ€‹β€‹β€β€‹β€β€Œο»Ώο»Ώβ€Œ

By taking the advice to β€œFOLLOW THE WHITE KITTY”, the image above (β€‹β€‹β€‹β€‹β€Œο»Ώβ€ο»Ώβ€‹β€β€‹β€β€Œβ€ο»Ώο»Ώβ€Œο»Ώβ€‹β€β€Œβ€β€β€Œβ€Œβ€β€Œο»Ώβ€Œβ€β€β€Œβ€Œβ€ο»Ώβ€β€‹β€β€‹β€β€‹ο»Ώβ€β€β€‹β€β€‹β€β€Œο»Ώβ€‹ο»Ώβ€Œβ€β€‹β€Œβ€Œβ€ο»Ώβ€β€Œβ€β€β€Œβ€Œο»Ώβ€Œβ€‹β€Œο»Ώβ€β€Œβ€‹β€ο»Ώβ€β€Œβ€β€β€Œβ€Œβ€ο»Ώο»Ώβ€‹β€β€‹β€β€‹β€ο»Ώβ€‹β€‹β€β€‹β€β€Œβ€β€β€‹β€Œο»Ώβ€‹β€β€Œβ€β€Œβ€Œβ€Œβ€β€Œβ€β€‹β€β€‹β€β€‹ο»Ώβ€β€β€‹β€β€‹β€β€Œβ€β€β€‹β€Œο»Ώβ€Œβ€‹β€Œο»Ώβ€Œβ€‹β€Œο»Ώβ€‹β€‹β€Œο»Ώβ€‹ο»Ώβ€‹ο»Ώβ€β€β€‹β€ο»Ώο»Ώβ€‹β€ο»Ώο»Ώβ€Œβ€β€β€Œβ€Œβ€ο»Ώβ€β€Œο»Ώβ€Œβ€‹β€Œβ€β€Œβ€Œβ€Œβ€ο»Ώβ€‹β€‹ο»Ώβ€Œβ€‹β€‹ο»Ώβ€Œο»Ώβ€‹ο»Ώβ€‹β€Œβ€‹β€ο»Ώβ€β€Œο»Ώβ€‹ο»Ώβ€Œβ€β€‹β€Œβ€Œβ€ο»Ώβ€β€Œβ€β€β€Œβ€Œο»Ώβ€Œβ€‹β€Œο»Ώβ€β€Œβ€‹β€ο»Ώβ€β€Œο»Ώβ€‹ο»Ώβ€Œο»Ώβ€Œβ€‹β€Œο»Ώβ€Œβ€Œβ€Œβ€β€Œβ€‹β€Œβ€β€β€Œβ€Œβ€ο»Ώο»Ώβ€‹β€ο»Ώο»Ώβ€Œβ€β€β€Œβ€Œβ€ο»Ώβ€β€Œο»Ώβ€Œβ€‹β€Œβ€β€Œβ€Œβ€Œβ€ο»Ώβ€β€Œο»Ώβ€Œβ€‹β€‹β€ο»Ώο»Ώβ€Œβ€β€Œβ€Œβ€Œβ€β€Œβ€‹β€Œβ€β€β€Œβ€Œο»Ώβ€Œβ€‹β€‹β€ο»Ώο»Ώβ€Œβ€ο»Ώβ€Œβ€Œβ€ο»Ώο»Ώβ€Œβ€β€Œβ€‹β€Œβ€β€Œβ€Œβ€‹ο»Ώο»Ώβ€Œβ€Œο»Ώβ€‹β€‹β€Œο»Ώβ€‹β€β€Œβ€β€Œβ€Œβ€Œο»Ώβ€‹ο»Ώβ€Œβ€β€Œβ€Œβ€Œβ€ο»Ώβ€β€Œο»Ώβ€Œβ€‹β€Œβ€β€‹β€Œβ€Œο»Ώβ€Œβ€‹β€Œβ€β€β€Œβ€Œβ€ο»Ώο»Ώβ€Œβ€ο»Ώβ€β€‹ο»Ώβ€ο»Ώβ€Œβ€β€β€Œβ€Œβ€β€Œβ€‹β€‹ο»Ώο»Ώβ€Œβ€Œβ€β€Œο»Ώβ€Œο»Ώβ€‹β€‹β€Œβ€β€ο»Ώβ€Œβ€Œβ€Œβ€β€Œβ€β€‹β€Œβ€Œο»Ώβ€Œβ€‹β€Œο»Ώβ€Œβ€Œβ€Œβ€β€Œβ€β€‹ο»Ώβ€Œβ€β€Œβ€Œβ€Œβ€Œβ€Œβ€ο»Ώβ€Œβ€Œβ€Œβ€‹β€Œβ€Œο»Ώβ€Œβ€β€Œο»Ώβ€Œβ€Œβ€Œβ€‹ο»Ώο»Ώβ€Œβ€ο»Ώβ€‹β€Œβ€β€Œβ€β€Œο»Ώβ€β€β€‹ο»Ώβ€Œβ€‹β€Œβ€ο»Ώβ€β€Œβ€‹β€Œο»Ώβ€Œβ€‹ο»Ώο»Ώβ€‹ο»Ώβ€ο»Ώβ€Œο»Ώβ€Œβ€‹β€Œο»Ώβ€β€Œβ€Œο»Ώβ€‹β€‹β€Œβ€β€Œβ€Œβ€‹ο»Ώο»Ώβ€Œβ€Œβ€β€‹β€β€Œβ€ο»Ώβ€‹β€Œβ€ο»Ώο»Ώβ€Œβ€β€Œο»Ώβ€‹ο»Ώβ€ο»Ώβ€Œο»Ώβ€‹β€‹β€Œβ€β€‹β€Œβ€Œο»Ώβ€Œβ€‹β€Œβ€β€β€‹β€‹ο»Ώο»Ώβ€Œβ€Œο»Ώβ€‹β€‹β€Œβ€β€‹β€Œβ€Œβ€β€Œο»Ώβ€Œβ€β€Œβ€Œβ€Œβ€‹β€‹β€β€Œο»Ώβ€Œβ€Œβ€Œβ€β€β€Œβ€Œβ€ο»Ώβ€‹β€Œβ€β€Œβ€‹β€Œβ€β€Œβ€Œβ€Œο»Ώβ€‹β€β€‹β€β€Œβ€Œβ€‹ο»Ώβ€Œβ€Œβ€Œβ€‹β€‹β€β€Œβ€Œο»Ώο»Ώβ€Œβ€β€ο»Ώβ€Œβ€β€Œβ€Œβ€Œο»Ώβ€β€Œβ€‹β€β€Œβ€Œβ€‹ο»Ώβ€‹ο»Ώβ€Œβ€‹β€Œβ€‹β€‹β€β€Œβ€Œβ€‹ο»Ώβ€‹ο»Ώβ€Œβ€‹β€Œβ€‹β€‹β€β€Œβ€Œβ€‹ο»Ώβ€‹β€β€‹ο»Ώβ€‹β€β€Œβ€‹β€β€β€‹ο»Ώβ€‹β€‹β€‹ο»Ώβ€Œο»Ώβ€Œο»Ώβ€β€β€‹β€ο»Ώβ€Œβ€Œβ€β€β€Œβ€Œβ€Œβ€‹β€β€Œβ€β€‹β€β€Œβ€ο»Ώβ€Œβ€Œβ€β€β€Œβ€Œβ€Œβ€‹β€‹β€Œβ€Œβ€Œβ€‹β€‹β€β€Œβ€Œβ€‹ο»Ώβ€‹β€β€‹ο»Ώβ€‹β€β€‹β€β€Œβ€Œβ€‹ο»Ώβ€Œβ€Œβ€Œβ€‹β€Œβ€‹β€‹β€ο»Ώβ€β€Œο»Ώβ€‹β€β€Œβ€β€β€Œβ€Œβ€β€‹ο»Ώβ€Œβ€β€β€‹β€Œβ€Œβ€Œβ€‹β€Œβ€β€Œβ€Œβ€Œο»Ώβ€β€‹β€Œο»Ώβ€Œβ€‹β€‹β€β€Œβ€Œβ€‹ο»Ώβ€Œβ€Œβ€Œβ€‹β€‹β€β€Œβ€Œο»Ώο»Ώβ€Œβ€β€ο»Ώβ€Œβ€β€Œβ€Œβ€Œο»Ώβ€β€Œβ€‹β€β€Œβ€Œβ€‹ο»Ώβ€‹ο»Ώβ€Œβ€‹β€Œβ€‹β€‹β€β€Œβ€Œβ€‹ο»Ώβ€‹ο»Ώβ€Œβ€‹β€Œβ€‹β€‹β€β€Œβ€Œβ€‹ο»Ώβ€‹β€β€‹ο»Ώβ€‹β€β€Œβ€Œβ€Œβ€‹β€Œβ€‹β€Œβ€β€Œβ€β€β€‹β€Œο»Ώβ€β€‹β€‹ο»Ώβ€β€Œβ€Œβ€‹β€β€‹β€‹ο»Ώβ€Œβ€β€Œβ€β€‹β€β€Œβ€β€β€Œβ€‹ο»Ώβ€Œο»Ώβ€Œβ€‹β€‹β€Œβ€Œο»Ώβ€Œβ€β€‹β€β€Œβ€Œβ€‹ο»Ώβ€‹β€β€‹ο»Ώβ€‹β€β€‹β€β€Œβ€Œβ€‹ο»Ώβ€Œβ€Œβ€Œβ€‹β€Œβ€‹β€‹β€ο»Ώβ€β€Œβ€β€‹ο»Ώβ€Œβ€β€β€‹β€Œβ€β€β€Œβ€Œβ€ο»Ώβ€‹β€Œβ€β€Œβ€‹β€Œο»Ώβ€‹β€β€Œβ€β€Œβ€Œβ€Œβ€ο»Ώβ€β€‹β€β€Œβ€Œβ€‹ο»Ώβ€Œβ€Œβ€Œβ€‹β€‹β€β€Œβ€Œο»Ώο»Ώβ€Œβ€β€ο»Ώβ€Œβ€β€Œβ€Œβ€Œο»Ώβ€β€Œβ€‹β€β€Œβ€Œβ€‹ο»Ώβ€‹ο»Ώβ€Œβ€‹β€Œβ€‹β€‹β€β€Œβ€Œβ€‹ο»Ώβ€‹ο»Ώβ€Œβ€‹β€Œβ€‹β€‹β€β€Œβ€Œβ€‹ο»Ώβ€‹β€β€‹ο»Ώβ€‹β€β€Œβ€ο»Ώβ€Œβ€‹ο»Ώβ€‹β€β€‹ο»Ώβ€Œβ€β€Œβ€‹β€β€β€Œβ€‹β€Œβ€β€‹ο»Ώβ€Œβ€Œβ€Œβ€β€ο»Ώβ€Œβ€‹ο»Ώβ€Œβ€Œο»Ώβ€Œβ€Œβ€Œο»Ώβ€‹ο»Ώβ€Œο»Ώβ€‹ο»Ώβ€Œβ€Œβ€‹β€‹β€‹β€β€Œβ€Œβ€‹ο»Ώβ€‹β€β€‹ο»Ώβ€‹β€β€‹β€β€Œβ€Œβ€‹ο»Ώβ€Œβ€Œβ€Œβ€‹β€Œβ€‹β€‹β€ο»Ώβ€β€Œο»Ώβ€Œβ€‹β€Œβ€β€Œβ€Œβ€Œο»Ώβ€β€‹β€Œο»Ώβ€Œβ€‹β€‹ο»Ώο»Ώο»Ώβ€Œβ€β€‹β€β€Œβ€β€‹β€Œβ€Œο»Ώβ€‹ο»Ώβ€Œβ€β€Œβ€Œβ€Œβ€Œβ€Œβ€Œβ€Œο»Ώβ€‹β€β€Œβ€ο»Ώβ€‹β€‹ο»Ώο»Ώβ€Œβ€Œβ€β€β€‹β€Œο»Ώβ€Œβ€‹β€Œο»Ώβ€Œβ€‹β€Œο»Ώβ€‹β€‹β€Œο»Ώβ€‹ο»Ώβ€‹β€β€Œβ€Œβ€‹ο»Ώβ€‹ο»Ώβ€Œβ€‹β€‹β€Œβ€‹β€β€Œβ€Œβ€‹ο»Ώβ€‹β€β€Œβ€‹β€Œβ€β€‹β€β€Œβ€Œβ€‹ο»Ώβ€‹β€β€Œβ€‹β€Œβ€β€Œβ€β€β€Œβ€Œβ€ο»Ώβ€β€Œο»Ώβ€Œβ€‹β€Œβ€β€Œβ€Œβ€Œβ€ο»Ώβ€‹β€‹ο»Ώβ€Œβ€‹β€‹ο»Ώβ€Œο»Ώβ€‹ο»Ώβ€‹β€Œβ€‹β€ο»Ώβ€β€Œο»Ώβ€‹ο»Ώβ€Œβ€β€‹β€Œβ€Œβ€ο»Ώβ€β€Œβ€β€β€Œβ€Œο»Ώβ€Œβ€‹β€Œο»Ώβ€β€Œβ€‹β€ο»Ώβ€β€Œο»Ώβ€‹ο»Ώβ€Œο»Ώβ€Œβ€‹β€Œο»Ώβ€Œβ€Œβ€Œβ€β€Œβ€‹β€Œβ€β€β€Œβ€Œβ€ο»Ώο»Ώβ€‹β€β€Œβ€β€Œβ€β€β€Œβ€Œβ€β€Œβ€‹β€‹ο»Ώο»Ώβ€Œβ€Œβ€β€Œο»Ώβ€Œο»Ώβ€‹β€‹β€Œβ€β€ο»Ώβ€Œβ€Œβ€Œβ€β€Œβ€β€‹β€Œβ€Œο»Ώβ€Œβ€‹β€Œο»Ώβ€Œβ€Œβ€Œβ€β€Œβ€β€‹ο»Ώβ€Œβ€β€Œβ€Œβ€Œβ€Œβ€Œβ€ο»Ώβ€Œβ€Œβ€Œβ€‹β€Œβ€Œο»Ώβ€Œβ€β€Œο»Ώβ€Œβ€Œβ€Œβ€‹ο»Ώο»Ώβ€Œβ€ο»Ώβ€‹β€Œβ€β€Œβ€β€Œο»Ώβ€β€β€‹ο»Ώβ€Œβ€‹β€Œβ€ο»Ώβ€β€Œβ€‹β€Œο»Ώβ€Œβ€‹ο»Ώο»Ώβ€‹β€β€Œβ€β€Œο»Ώβ€Œβ€‹β€Œο»Ώβ€β€Œβ€Œο»Ώβ€‹β€‹β€Œβ€β€Œβ€Œβ€‹ο»Ώο»Ώβ€Œβ€Œβ€β€‹β€β€Œβ€ο»Ώβ€‹β€Œβ€ο»Ώο»Ώβ€Œβ€β€Œο»Ώβ€‹β€β€Œβ€β€Œο»Ώβ€‹β€‹β€Œβ€β€‹β€Œβ€Œο»Ώβ€Œβ€‹β€Œβ€β€β€‹β€‹ο»Ώο»Ώβ€Œβ€Œο»Ώβ€‹β€‹β€Œβ€β€‹β€Œβ€Œβ€β€Œο»Ώβ€Œβ€β€Œβ€Œβ€Œβ€‹β€‹β€β€Œο»Ώβ€Œβ€Œβ€Œβ€β€β€Œβ€Œβ€ο»Ώβ€‹β€Œβ€β€Œβ€‹β€Œβ€β€Œβ€Œβ€Œο»Ώβ€‹β€β€‹β€β€Œβ€Œβ€‹ο»Ώβ€Œβ€Œβ€Œβ€‹β€‹β€β€Œβ€Œο»Ώο»Ώβ€Œβ€β€ο»Ώβ€Œβ€β€Œβ€Œβ€Œο»Ώβ€β€Œβ€‹β€β€Œβ€Œβ€‹ο»Ώβ€‹ο»Ώβ€Œβ€‹β€Œβ€‹β€‹β€β€Œβ€Œβ€‹ο»Ώβ€‹ο»Ώβ€Œβ€‹β€Œβ€‹β€‹β€β€Œβ€Œβ€‹ο»Ώβ€‹β€β€‹ο»Ώβ€‹β€β€Œβ€‹β€β€β€‹ο»Ώβ€‹β€‹β€‹ο»Ώβ€Œο»Ώβ€Œο»Ώβ€β€β€‹β€ο»Ώβ€Œβ€Œβ€β€β€Œβ€Œβ€Œβ€‹β€β€Œβ€β€‹β€β€Œβ€ο»Ώβ€Œβ€Œβ€β€β€Œβ€Œβ€Œβ€‹β€‹β€Œβ€Œβ€Œβ€‹β€‹β€β€Œβ€Œβ€‹ο»Ώβ€‹β€β€‹ο»Ώβ€‹β€β€‹β€β€Œβ€Œβ€‹ο»Ώβ€Œβ€Œβ€Œβ€‹β€Œβ€‹β€‹β€ο»Ώβ€β€Œο»Ώβ€‹β€β€Œβ€β€β€Œβ€Œβ€β€‹ο»Ώβ€Œβ€β€β€‹β€Œβ€Œβ€Œβ€‹β€Œβ€β€Œβ€Œβ€Œο»Ώβ€β€‹β€Œο»Ώβ€Œβ€‹β€‹β€β€Œβ€Œβ€‹ο»Ώβ€Œβ€Œβ€Œβ€‹β€‹β€β€Œβ€Œο»Ώο»Ώβ€Œβ€β€ο»Ώβ€Œβ€β€Œβ€Œβ€Œο»Ώβ€β€Œβ€‹β€β€Œβ€Œβ€‹ο»Ώβ€‹ο»Ώβ€Œβ€‹β€Œβ€‹β€‹β€β€Œβ€Œβ€‹ο»Ώβ€‹ο»Ώβ€Œβ€‹β€Œβ€‹β€‹β€β€Œβ€Œβ€‹ο»Ώβ€‹β€β€‹ο»Ώβ€‹β€β€Œβ€Œβ€Œβ€‹β€Œβ€‹β€Œβ€β€Œβ€β€β€‹β€Œο»Ώβ€β€‹β€‹ο»Ώβ€β€Œβ€Œβ€‹β€β€‹β€‹ο»Ώβ€Œβ€β€Œβ€β€‹β€β€Œβ€β€β€Œβ€‹ο»Ώβ€Œο»Ώβ€Œβ€‹β€‹β€Œβ€Œο»Ώβ€Œβ€β€‹β€β€Œβ€Œβ€‹ο»Ώβ€‹β€β€‹ο»Ώβ€‹β€β€‹β€β€Œβ€Œβ€‹ο»Ώβ€Œβ€Œβ€Œβ€‹β€Œβ€‹β€‹β€ο»Ώβ€β€Œβ€β€‹ο»Ώβ€Œβ€β€β€‹β€Œβ€β€β€Œβ€Œβ€ο»Ώβ€‹β€Œβ€β€Œβ€‹β€Œο»Ώβ€‹β€β€Œβ€β€Œβ€Œβ€Œβ€ο»Ώβ€β€‹β€β€Œβ€Œβ€‹ο»Ώβ€Œβ€Œβ€Œβ€‹β€‹β€β€Œβ€Œο»Ώο»Ώβ€Œβ€β€ο»Ώβ€Œβ€β€Œβ€Œβ€Œο»Ώβ€β€Œβ€‹β€β€Œβ€Œβ€‹ο»Ώβ€‹ο»Ώβ€Œβ€‹β€Œβ€‹β€‹β€β€Œβ€Œβ€‹ο»Ώβ€‹ο»Ώβ€Œβ€‹β€Œβ€‹β€‹β€β€Œβ€Œβ€‹ο»Ώβ€‹β€β€‹ο»Ώβ€‹β€β€Œβ€ο»Ώβ€Œβ€‹ο»Ώβ€‹β€β€‹ο»Ώβ€Œβ€β€Œβ€‹β€β€β€Œβ€‹β€Œβ€β€‹ο»Ώβ€Œβ€Œβ€Œβ€β€ο»Ώβ€Œβ€‹ο»Ώβ€Œβ€Œο»Ώβ€Œβ€Œβ€Œο»Ώβ€‹ο»Ώβ€Œο»Ώβ€‹ο»Ώβ€Œβ€Œβ€‹β€‹β€‹β€β€Œβ€Œβ€‹ο»Ώβ€‹β€β€‹ο»Ώβ€‹β€β€‹β€β€Œβ€Œβ€‹ο»Ώβ€Œβ€Œβ€Œβ€‹β€Œβ€‹β€‹β€ο»Ώβ€β€Œο»Ώβ€Œβ€‹β€Œβ€β€Œβ€Œβ€Œο»Ώβ€β€‹β€Œο»Ώβ€Œβ€‹β€‹β€β€Œβ€β€Œο»Ώβ€‹β€‹β€Œβ€β€Œβ€Œβ€Œο»Ώβ€‹β€β€Œο»Ώβ€‹ο»Ώβ€Œο»Ώβ€‹β€‹β€Œβ€β€Œβ€Œβ€Œβ€β€‹ο»Ώβ€Œο»Ώβ€Œβ€‹β€Œβ€β€β€Œβ€Œο»Ώβ€Œβ€β€Œβ€β€Œβ€Œβ€‹ο»Ώο»Ώβ€Œβ€Œο»Ώβ€‹β€‹β€Œο»Ώβ€Œβ€Œβ€Œβ€β€‹β€β€Œβ€ο»Ώβ€‹β€Œβ€β€β€Œβ€Œο»Ώβ€‹ο»Ώβ€Œβ€β€β€‹β€Œβ€β€Œβ€Œβ€Œβ€β€Œβ€‹β€‹β€β€‹β€β€Œο»Ώο»Ώβ€Œmetacatismeta.pngβ€‹β€‹β€‹β€‹β€Œο»Ώβ€ο»Ώβ€‹β€β€‹β€β€Œβ€ο»Ώο»Ώβ€Œο»Ώβ€‹β€β€Œβ€β€β€Œβ€Œβ€β€Œο»Ώβ€Œβ€β€β€Œβ€Œβ€ο»Ώβ€β€‹β€β€‹β€β€‹ο»Ώβ€β€β€‹β€β€‹β€β€Œο»Ώβ€‹ο»Ώβ€Œβ€β€‹β€Œβ€Œβ€ο»Ώβ€β€Œβ€β€β€Œβ€Œο»Ώβ€Œβ€‹β€Œο»Ώβ€β€Œβ€‹β€ο»Ώβ€β€Œβ€β€β€Œβ€Œβ€ο»Ώο»Ώβ€‹β€β€‹β€β€‹β€ο»Ώβ€‹β€‹β€β€‹β€β€Œβ€β€β€‹β€Œο»Ώβ€‹β€β€Œβ€β€Œβ€Œβ€Œβ€β€Œβ€β€‹β€β€‹β€β€‹ο»Ώβ€β€β€‹β€β€‹β€β€Œβ€β€β€‹β€Œο»Ώβ€Œβ€‹β€Œο»Ώβ€Œβ€‹β€Œο»Ώβ€‹β€‹β€Œο»Ώβ€‹ο»Ώβ€‹ο»Ώβ€β€β€‹β€ο»Ώο»Ώβ€‹β€ο»Ώο»Ώβ€Œβ€β€β€Œβ€Œβ€ο»Ώβ€β€Œο»Ώβ€Œβ€‹β€Œβ€β€Œβ€Œβ€Œβ€ο»Ώβ€‹β€‹ο»Ώβ€Œβ€‹β€‹ο»Ώβ€Œο»Ώβ€‹ο»Ώβ€‹β€Œβ€‹β€ο»Ώβ€β€Œο»Ώβ€‹ο»Ώβ€Œβ€β€‹β€Œβ€Œβ€ο»Ώβ€β€Œβ€β€β€Œβ€Œο»Ώβ€Œβ€‹β€Œο»Ώβ€β€Œβ€‹β€ο»Ώβ€β€Œο»Ώβ€‹ο»Ώβ€Œο»Ώβ€Œβ€‹β€Œο»Ώβ€Œβ€Œβ€Œβ€β€Œβ€‹β€Œβ€β€β€Œβ€Œβ€ο»Ώο»Ώβ€‹β€ο»Ώο»Ώβ€Œβ€β€β€Œβ€Œβ€ο»Ώβ€β€Œο»Ώβ€Œβ€‹β€Œβ€β€Œβ€Œβ€Œβ€ο»Ώβ€β€Œο»Ώβ€Œβ€‹β€‹β€ο»Ώο»Ώβ€Œβ€β€Œβ€Œβ€Œβ€β€Œβ€‹β€Œβ€β€β€Œβ€Œο»Ώβ€Œβ€‹β€‹β€ο»Ώο»Ώβ€Œβ€ο»Ώβ€Œβ€Œβ€ο»Ώο»Ώβ€Œβ€β€Œβ€‹β€Œβ€β€Œβ€Œβ€‹ο»Ώο»Ώβ€Œβ€Œο»Ώβ€‹β€‹β€Œο»Ώβ€‹β€β€Œβ€β€Œβ€Œβ€Œο»Ώβ€‹ο»Ώβ€Œβ€β€Œβ€Œβ€Œβ€ο»Ώβ€β€Œο»Ώβ€Œβ€‹β€Œβ€β€‹β€Œβ€Œο»Ώβ€Œβ€‹β€Œβ€β€β€Œβ€Œβ€ο»Ώο»Ώβ€Œβ€ο»Ώβ€β€‹ο»Ώβ€ο»Ώβ€Œβ€β€β€Œβ€Œβ€β€Œβ€‹β€‹ο»Ώο»Ώβ€Œβ€Œβ€β€Œο»Ώβ€Œο»Ώβ€‹β€‹β€Œβ€β€ο»Ώβ€Œβ€Œβ€Œβ€β€Œβ€β€‹β€Œβ€Œο»Ώβ€Œβ€‹β€Œο»Ώβ€Œβ€Œβ€Œβ€β€Œβ€β€‹ο»Ώβ€Œβ€β€Œβ€Œβ€Œβ€Œβ€Œβ€ο»Ώβ€Œβ€Œβ€Œβ€‹β€Œβ€Œο»Ώβ€Œβ€β€Œο»Ώβ€Œβ€Œβ€Œβ€‹ο»Ώο»Ώβ€Œβ€ο»Ώβ€‹β€Œβ€β€Œβ€β€Œο»Ώβ€β€β€‹ο»Ώβ€Œβ€‹β€Œβ€ο»Ώβ€β€Œβ€‹β€Œο»Ώβ€Œβ€‹ο»Ώο»Ώβ€‹ο»Ώβ€ο»Ώβ€Œο»Ώβ€Œβ€‹β€Œο»Ώβ€β€Œβ€Œο»Ώβ€‹β€‹β€Œβ€β€Œβ€Œβ€‹ο»Ώο»Ώβ€Œβ€Œβ€β€‹β€β€Œβ€ο»Ώβ€‹β€Œβ€ο»Ώο»Ώβ€Œβ€β€Œο»Ώβ€‹ο»Ώβ€ο»Ώβ€Œο»Ώβ€‹β€‹β€Œβ€β€‹β€Œβ€Œο»Ώβ€Œβ€‹β€Œβ€β€β€‹β€‹ο»Ώο»Ώβ€Œβ€Œο»Ώβ€‹β€‹β€Œβ€β€‹β€Œβ€Œβ€β€Œο»Ώβ€Œβ€β€Œβ€Œβ€Œβ€‹β€‹β€β€Œο»Ώβ€Œβ€Œβ€Œβ€β€β€Œβ€Œβ€ο»Ώβ€‹β€Œβ€β€Œβ€‹β€Œβ€β€Œβ€Œβ€Œο»Ώβ€‹β€β€‹β€β€Œβ€Œβ€‹ο»Ώβ€Œβ€Œβ€Œβ€‹β€‹β€β€Œβ€Œο»Ώο»Ώβ€Œβ€β€ο»Ώβ€Œβ€β€Œβ€Œβ€Œο»Ώβ€β€Œβ€‹β€β€Œβ€Œβ€‹ο»Ώβ€‹ο»Ώβ€Œβ€‹β€Œβ€‹β€‹β€β€Œβ€Œβ€‹ο»Ώβ€‹ο»Ώβ€Œβ€‹β€Œβ€‹β€‹β€β€Œβ€Œβ€‹ο»Ώβ€‹β€β€‹ο»Ώβ€‹β€β€Œβ€‹β€β€β€‹ο»Ώβ€‹β€‹β€‹ο»Ώβ€Œο»Ώβ€Œο»Ώβ€β€β€‹β€ο»Ώβ€Œβ€Œβ€β€β€Œβ€Œβ€Œβ€‹β€β€Œβ€β€‹β€β€Œβ€ο»Ώβ€Œβ€Œβ€β€β€Œβ€Œβ€Œβ€‹β€‹β€Œβ€Œβ€Œβ€‹β€‹β€β€Œβ€Œβ€‹ο»Ώβ€‹β€β€‹ο»Ώβ€‹β€β€‹β€β€Œβ€Œβ€‹ο»Ώβ€Œβ€Œβ€Œβ€‹β€Œβ€‹β€‹β€ο»Ώβ€β€Œο»Ώβ€‹β€β€Œβ€β€β€Œβ€Œβ€β€‹ο»Ώβ€Œβ€β€β€‹β€Œβ€Œβ€Œβ€‹β€Œβ€β€Œβ€Œβ€Œο»Ώβ€β€‹β€Œο»Ώβ€Œβ€‹β€‹β€β€Œβ€Œβ€‹ο»Ώβ€Œβ€Œβ€Œβ€‹β€‹β€β€Œβ€Œο»Ώο»Ώβ€Œβ€β€ο»Ώβ€Œβ€β€Œβ€Œβ€Œο»Ώβ€β€Œβ€‹β€β€Œβ€Œβ€‹ο»Ώβ€‹ο»Ώβ€Œβ€‹β€Œβ€‹β€‹β€β€Œβ€Œβ€‹ο»Ώβ€‹ο»Ώβ€Œβ€‹β€Œβ€‹β€‹β€β€Œβ€Œβ€‹ο»Ώβ€‹β€β€‹ο»Ώβ€‹β€β€Œβ€Œβ€Œβ€‹β€Œβ€‹β€Œβ€β€Œβ€β€β€‹β€Œο»Ώβ€β€‹β€‹ο»Ώβ€β€Œβ€Œβ€‹β€β€‹β€‹ο»Ώβ€Œβ€β€Œβ€β€‹β€β€Œβ€β€β€Œβ€‹ο»Ώβ€Œο»Ώβ€Œβ€‹β€‹β€Œβ€Œο»Ώβ€Œβ€β€‹β€β€Œβ€Œβ€‹ο»Ώβ€‹β€β€‹ο»Ώβ€‹β€β€‹β€β€Œβ€Œβ€‹ο»Ώβ€Œβ€Œβ€Œβ€‹β€Œβ€‹β€‹β€ο»Ώβ€β€Œβ€β€‹ο»Ώβ€Œβ€β€β€‹β€Œβ€β€β€Œβ€Œβ€ο»Ώβ€‹β€Œβ€β€Œβ€‹β€Œο»Ώβ€‹β€β€Œβ€β€Œβ€Œβ€Œβ€ο»Ώβ€β€‹β€β€Œβ€Œβ€‹ο»Ώβ€Œβ€Œβ€Œβ€‹β€‹β€β€Œβ€Œο»Ώο»Ώβ€Œβ€β€ο»Ώβ€Œβ€β€Œβ€Œβ€Œο»Ώβ€β€Œβ€‹β€β€Œβ€Œβ€‹ο»Ώβ€‹ο»Ώβ€Œβ€‹β€Œβ€‹β€‹β€β€Œβ€Œβ€‹ο»Ώβ€‹ο»Ώβ€Œβ€‹β€Œβ€‹β€‹β€β€Œβ€Œβ€‹ο»Ώβ€‹β€β€‹ο»Ώβ€‹β€β€‹ο»Ώβ€Œβ€β€Œβ€ο»Ώβ€β€Œο»Ώβ€β€β€Œβ€β€ο»Ώβ€Œβ€Œβ€‹β€‹β€Œο»Ώβ€‹ο»Ώβ€Œβ€‹β€Œβ€‹β€Œβ€Œβ€‹β€Œβ€Œβ€Œβ€Œβ€β€Œο»Ώβ€‹β€β€Œβ€‹ο»Ώβ€β€‹β€ο»Ώβ€Œβ€‹β€β€Œβ€Œβ€‹ο»Ώβ€‹β€β€‹ο»Ώβ€‹β€β€‹β€β€Œβ€Œβ€‹ο»Ώβ€Œβ€Œβ€Œβ€‹β€Œβ€‹β€‹β€ο»Ώβ€β€Œο»Ώβ€Œβ€‹β€Œβ€β€Œβ€Œβ€Œο»Ώβ€β€‹β€Œο»Ώβ€Œβ€‹β€‹ο»Ώο»Ώο»Ώβ€Œβ€β€‹β€β€Œβ€β€‹β€Œβ€Œο»Ώβ€‹ο»Ώβ€Œβ€β€Œβ€Œβ€Œβ€Œβ€Œβ€Œβ€Œο»Ώβ€‹β€β€Œβ€ο»Ώβ€‹β€‹ο»Ώο»Ώβ€Œβ€Œβ€β€β€‹β€Œο»Ώβ€Œβ€‹β€Œο»Ώβ€Œβ€‹β€Œο»Ώβ€‹β€‹β€Œο»Ώβ€‹ο»Ώβ€‹β€β€Œβ€Œβ€‹ο»Ώβ€‹ο»Ώβ€Œβ€‹β€‹β€Œβ€‹β€β€Œβ€Œβ€‹ο»Ώβ€‹β€β€Œβ€‹β€Œβ€β€‹β€β€Œβ€Œβ€‹ο»Ώβ€‹β€β€Œβ€‹β€Œβ€β€Œβ€β€β€Œβ€Œβ€ο»Ώβ€β€Œο»Ώβ€Œβ€‹β€Œβ€β€Œβ€Œβ€Œβ€ο»Ώβ€‹β€‹ο»Ώβ€Œβ€‹β€‹ο»Ώβ€Œο»Ώβ€‹ο»Ώβ€‹β€Œβ€‹β€ο»Ώβ€β€Œο»Ώβ€‹ο»Ώβ€Œβ€β€‹β€Œβ€Œβ€ο»Ώβ€β€Œβ€β€β€Œβ€Œο»Ώβ€Œβ€‹β€Œο»Ώβ€β€Œβ€‹β€ο»Ώβ€β€Œο»Ώβ€‹ο»Ώβ€Œο»Ώβ€Œβ€‹β€Œο»Ώβ€Œβ€Œβ€Œβ€β€Œβ€‹β€Œβ€β€β€Œβ€Œβ€ο»Ώο»Ώβ€‹β€β€Œβ€β€Œβ€β€β€Œβ€Œβ€β€Œβ€‹β€‹ο»Ώο»Ώβ€Œβ€Œβ€β€Œο»Ώβ€Œο»Ώβ€‹β€‹β€Œβ€β€ο»Ώβ€Œβ€Œβ€Œβ€β€Œβ€β€‹β€Œβ€Œο»Ώβ€Œβ€‹β€Œο»Ώβ€Œβ€Œβ€Œβ€β€Œβ€β€‹ο»Ώβ€Œβ€β€Œβ€Œβ€Œβ€Œβ€Œβ€ο»Ώβ€Œβ€Œβ€Œβ€‹β€Œβ€Œο»Ώβ€Œβ€β€Œο»Ώβ€Œβ€Œβ€Œβ€‹ο»Ώο»Ώβ€Œβ€ο»Ώβ€‹β€Œβ€β€Œβ€β€Œο»Ώβ€β€β€‹ο»Ώβ€Œβ€‹β€Œβ€ο»Ώβ€β€Œβ€‹β€Œο»Ώβ€Œβ€‹ο»Ώο»Ώβ€‹β€β€Œβ€β€Œο»Ώβ€Œβ€‹β€Œο»Ώβ€β€Œβ€Œο»Ώβ€‹β€‹β€Œβ€β€Œβ€Œβ€‹ο»Ώο»Ώβ€Œβ€Œβ€β€‹β€β€Œβ€ο»Ώβ€‹β€Œβ€ο»Ώο»Ώβ€Œβ€β€Œο»Ώβ€‹β€β€Œβ€β€Œο»Ώβ€‹β€‹β€Œβ€β€‹β€Œβ€Œο»Ώβ€Œβ€‹β€Œβ€β€β€‹β€‹ο»Ώο»Ώβ€Œβ€Œο»Ώβ€‹β€‹β€Œβ€β€‹β€Œβ€Œβ€β€Œο»Ώβ€Œβ€β€Œβ€Œβ€Œβ€‹β€‹β€β€Œο»Ώβ€Œβ€Œβ€Œβ€β€β€Œβ€Œβ€ο»Ώβ€‹β€Œβ€β€Œβ€‹β€Œβ€β€Œβ€Œβ€Œο»Ώβ€‹β€β€‹β€β€Œβ€Œβ€‹ο»Ώβ€Œβ€Œβ€Œβ€‹β€‹β€β€Œβ€Œο»Ώο»Ώβ€Œβ€β€ο»Ώβ€Œβ€β€Œβ€Œβ€Œο»Ώβ€β€Œβ€‹β€β€Œβ€Œβ€‹ο»Ώβ€‹ο»Ώβ€Œβ€‹β€Œβ€‹β€‹β€β€Œβ€Œβ€‹ο»Ώβ€‹ο»Ώβ€Œβ€‹β€Œβ€‹β€‹β€β€Œβ€Œβ€‹ο»Ώβ€‹β€β€‹ο»Ώβ€‹β€β€Œβ€‹β€β€β€‹ο»Ώβ€‹β€‹β€‹ο»Ώβ€Œο»Ώβ€Œο»Ώβ€β€β€‹β€ο»Ώβ€Œβ€Œβ€β€β€Œβ€Œβ€Œβ€‹β€β€Œβ€β€‹β€β€Œβ€ο»Ώβ€Œβ€Œβ€β€β€Œβ€Œβ€Œβ€‹β€‹β€Œβ€Œβ€Œβ€‹β€‹β€β€Œβ€Œβ€‹ο»Ώβ€‹β€β€‹ο»Ώβ€‹β€β€‹β€β€Œβ€Œβ€‹ο»Ώβ€Œβ€Œβ€Œβ€‹β€Œβ€‹β€‹β€ο»Ώβ€β€Œο»Ώβ€‹β€β€Œβ€β€β€Œβ€Œβ€β€‹ο»Ώβ€Œβ€β€β€‹β€Œβ€Œβ€Œβ€‹β€Œβ€β€Œβ€Œβ€Œο»Ώβ€β€‹β€Œο»Ώβ€Œβ€‹β€‹β€β€Œβ€Œβ€‹ο»Ώβ€Œβ€Œβ€Œβ€‹β€‹β€β€Œβ€Œο»Ώο»Ώβ€Œβ€β€ο»Ώβ€Œβ€β€Œβ€Œβ€Œο»Ώβ€β€Œβ€‹β€β€Œβ€Œβ€‹ο»Ώβ€‹ο»Ώβ€Œβ€‹β€Œβ€‹β€‹β€β€Œβ€Œβ€‹ο»Ώβ€‹ο»Ώβ€Œβ€‹β€Œβ€‹β€‹β€β€Œβ€Œβ€‹ο»Ώβ€‹β€β€‹ο»Ώβ€‹β€β€Œβ€Œβ€Œβ€‹β€Œβ€‹β€Œβ€β€Œβ€β€β€‹β€Œο»Ώβ€β€‹β€‹ο»Ώβ€β€Œβ€Œβ€‹β€β€‹β€‹ο»Ώβ€Œβ€β€Œβ€β€‹β€β€Œβ€β€β€Œβ€‹ο»Ώβ€Œο»Ώβ€Œβ€‹β€‹β€Œβ€Œο»Ώβ€Œβ€β€‹β€β€Œβ€Œβ€‹ο»Ώβ€‹β€β€‹ο»Ώβ€‹β€β€‹β€β€Œβ€Œβ€‹ο»Ώβ€Œβ€Œβ€Œβ€‹β€Œβ€‹β€‹β€ο»Ώβ€β€Œβ€β€‹ο»Ώβ€Œβ€β€β€‹β€Œβ€β€β€Œβ€Œβ€ο»Ώβ€‹β€Œβ€β€Œβ€‹β€Œο»Ώβ€‹β€β€Œβ€β€Œβ€Œβ€Œβ€ο»Ώβ€β€‹β€β€Œβ€Œβ€‹ο»Ώβ€Œβ€Œβ€Œβ€‹β€‹β€β€Œβ€Œο»Ώο»Ώβ€Œβ€β€ο»Ώβ€Œβ€β€Œβ€Œβ€Œο»Ώβ€β€Œβ€‹β€β€Œβ€Œβ€‹ο»Ώβ€‹ο»Ώβ€Œβ€‹β€Œβ€‹β€‹β€β€Œβ€Œβ€‹ο»Ώβ€‹ο»Ώβ€Œβ€‹β€Œβ€‹β€‹β€β€Œβ€Œβ€‹ο»Ώβ€‹β€β€‹ο»Ώβ€‹β€β€‹ο»Ώβ€Œβ€β€Œβ€ο»Ώβ€β€Œο»Ώβ€β€β€Œβ€β€ο»Ώβ€Œβ€Œβ€‹β€‹β€Œο»Ώβ€‹ο»Ώβ€Œβ€‹β€Œβ€‹β€Œβ€Œβ€‹β€Œβ€Œβ€Œβ€Œβ€β€Œο»Ώβ€‹β€β€Œβ€‹ο»Ώβ€β€‹β€ο»Ώβ€Œβ€‹β€β€Œβ€Œβ€‹ο»Ώβ€‹β€β€‹ο»Ώβ€‹β€β€‹β€β€Œβ€Œβ€‹ο»Ώβ€Œβ€Œβ€Œβ€‹β€Œβ€‹β€‹β€ο»Ώβ€β€Œο»Ώβ€Œβ€‹β€Œβ€β€Œβ€Œβ€Œο»Ώβ€β€‹β€Œο»Ώβ€Œβ€‹β€‹β€β€Œβ€β€Œο»Ώβ€‹β€‹β€Œβ€β€Œβ€Œβ€Œο»Ώβ€‹β€β€Œο»Ώβ€‹ο»Ώβ€Œο»Ώβ€‹β€‹β€Œβ€β€Œβ€Œβ€Œβ€β€‹ο»Ώβ€Œο»Ώβ€Œβ€‹β€Œβ€β€β€Œβ€Œο»Ώβ€Œβ€β€Œβ€β€Œβ€Œβ€‹ο»Ώο»Ώβ€Œβ€Œο»Ώβ€‹β€‹β€Œο»Ώβ€Œβ€Œβ€Œβ€β€‹β€β€Œβ€ο»Ώβ€‹β€Œβ€β€β€Œβ€Œο»Ώβ€‹ο»Ώβ€Œβ€β€β€‹β€Œβ€β€Œβ€Œβ€Œβ€β€Œβ€‹β€‹β€β€‹β€β€Œο»Ώο»Ώβ€Œ) should be analyzed.β€‹β€‹β€‹β€‹β€Œο»Ώβ€ο»Ώβ€‹β€β€‹β€β€Œβ€ο»Ώο»Ώβ€Œο»Ώβ€‹β€β€Œβ€β€β€Œβ€Œβ€β€Œο»Ώβ€Œβ€β€β€Œβ€Œβ€ο»Ώβ€β€‹β€β€‹β€β€‹ο»Ώβ€β€β€‹β€β€‹β€β€Œο»Ώβ€‹ο»Ώβ€Œβ€β€‹β€Œβ€Œβ€ο»Ώβ€β€Œβ€β€β€Œβ€Œο»Ώβ€Œβ€‹β€Œο»Ώβ€β€Œβ€‹β€ο»Ώβ€β€Œβ€β€β€Œβ€Œβ€ο»Ώο»Ώβ€‹β€β€‹β€β€‹β€ο»Ώβ€‹β€‹β€β€‹β€β€Œβ€β€β€‹β€Œο»Ώβ€‹β€β€Œβ€β€Œβ€Œβ€Œβ€β€Œβ€β€‹β€β€‹β€β€‹ο»Ώβ€β€β€‹β€β€‹β€β€Œβ€β€β€‹β€Œο»Ώβ€Œβ€‹β€Œο»Ώβ€Œβ€‹β€Œο»Ώβ€‹β€‹β€Œο»Ώβ€‹ο»Ώβ€‹ο»Ώβ€β€β€‹β€ο»Ώο»Ώβ€‹β€ο»Ώο»Ώβ€Œβ€β€β€Œβ€Œβ€ο»Ώβ€β€Œο»Ώβ€Œβ€‹β€Œβ€β€Œβ€Œβ€Œβ€ο»Ώβ€‹β€‹ο»Ώβ€Œβ€‹β€‹ο»Ώβ€Œο»Ώβ€‹ο»Ώβ€‹β€Œβ€‹β€ο»Ώβ€β€Œο»Ώβ€‹ο»Ώβ€Œβ€β€‹β€Œβ€Œβ€ο»Ώβ€β€Œβ€β€β€Œβ€Œο»Ώβ€Œβ€‹β€Œο»Ώβ€β€Œβ€‹β€ο»Ώβ€β€Œο»Ώβ€‹ο»Ώβ€Œο»Ώβ€Œβ€‹β€Œο»Ώβ€Œβ€Œβ€Œβ€β€Œβ€‹β€Œβ€β€β€Œβ€Œβ€ο»Ώο»Ώβ€‹β€ο»Ώο»Ώβ€Œβ€β€β€Œβ€Œβ€ο»Ώβ€β€Œο»Ώβ€Œβ€‹β€Œβ€β€Œβ€Œβ€Œβ€ο»Ώβ€β€Œο»Ώβ€Œβ€‹β€‹β€ο»Ώο»Ώβ€Œβ€β€Œβ€Œβ€Œβ€β€Œβ€‹β€Œβ€β€β€Œβ€Œο»Ώβ€Œβ€‹β€‹β€ο»Ώο»Ώβ€Œβ€ο»Ώβ€Œβ€Œβ€ο»Ώο»Ώβ€Œβ€β€Œβ€‹β€Œβ€β€Œβ€Œβ€‹ο»Ώο»Ώβ€Œβ€Œο»Ώβ€‹β€‹β€Œο»Ώβ€‹β€β€Œβ€β€Œβ€Œβ€Œο»Ώβ€‹ο»Ώβ€Œβ€β€Œβ€Œβ€Œβ€ο»Ώβ€β€Œο»Ώβ€Œβ€‹β€Œβ€β€‹β€Œβ€Œο»Ώβ€Œβ€‹β€Œβ€β€β€Œβ€Œβ€ο»Ώο»Ώβ€Œβ€ο»Ώβ€β€‹ο»Ώβ€ο»Ώβ€Œβ€β€β€Œβ€Œβ€β€Œβ€‹β€‹ο»Ώο»Ώβ€Œβ€Œβ€β€Œο»Ώβ€Œο»Ώβ€‹β€‹β€Œβ€β€ο»Ώβ€Œβ€Œβ€Œβ€β€Œβ€β€‹β€Œβ€Œο»Ώβ€Œβ€‹β€Œο»Ώβ€Œβ€Œβ€Œβ€β€Œβ€β€‹ο»Ώβ€Œβ€β€Œβ€Œβ€Œβ€Œβ€Œβ€ο»Ώβ€Œβ€Œβ€Œβ€‹β€Œβ€Œο»Ώβ€Œβ€β€Œο»Ώβ€Œβ€Œβ€Œβ€‹ο»Ώο»Ώβ€Œβ€ο»Ώβ€‹β€Œβ€β€Œβ€β€Œο»Ώβ€β€β€‹ο»Ώβ€Œβ€‹β€Œβ€ο»Ώβ€β€Œβ€‹β€Œο»Ώβ€Œβ€‹ο»Ώο»Ώβ€‹ο»Ώβ€ο»Ώβ€Œο»Ώβ€Œβ€‹β€Œο»Ώβ€β€Œβ€Œο»Ώβ€‹β€‹β€Œβ€β€Œβ€Œβ€‹ο»Ώο»Ώβ€Œβ€Œβ€β€‹β€β€Œβ€ο»Ώβ€‹β€Œβ€ο»Ώο»Ώβ€Œβ€β€Œο»Ώβ€‹ο»Ώβ€ο»Ώβ€Œο»Ώβ€‹β€‹β€Œβ€β€‹β€Œβ€Œο»Ώβ€Œβ€‹β€Œβ€β€β€‹β€‹ο»Ώο»Ώβ€Œβ€Œο»Ώβ€‹β€‹β€Œβ€β€‹β€Œβ€Œβ€β€Œο»Ώβ€Œβ€β€Œβ€Œβ€Œβ€‹β€‹β€β€Œο»Ώβ€Œβ€Œβ€Œβ€β€β€Œβ€Œβ€ο»Ώβ€‹β€Œβ€β€Œβ€‹β€Œβ€β€Œβ€Œβ€Œο»Ώβ€‹β€β€‹β€β€Œβ€Œβ€‹ο»Ώβ€Œβ€Œβ€Œβ€‹β€‹β€β€Œβ€Œο»Ώο»Ώβ€Œβ€β€ο»Ώβ€Œβ€β€Œβ€Œβ€Œο»Ώβ€β€Œβ€‹β€β€Œβ€Œβ€‹ο»Ώβ€‹ο»Ώβ€Œβ€‹β€Œβ€‹β€‹β€β€Œβ€Œβ€‹ο»Ώβ€‹ο»Ώβ€Œβ€‹β€Œβ€‹β€‹β€β€Œβ€Œβ€‹ο»Ώβ€‹β€β€‹ο»Ώβ€‹β€β€Œβ€‹β€β€β€‹ο»Ώβ€‹β€‹β€‹ο»Ώβ€Œο»Ώβ€Œο»Ώβ€β€β€‹β€ο»Ώβ€Œβ€Œβ€β€β€Œβ€Œβ€Œβ€‹β€β€Œβ€β€‹β€β€Œβ€ο»Ώβ€Œβ€Œβ€β€β€Œβ€Œβ€Œβ€‹β€‹β€Œβ€Œβ€Œβ€‹β€‹β€β€Œβ€Œβ€‹ο»Ώβ€‹β€β€‹ο»Ώβ€‹β€β€‹β€β€Œβ€Œβ€‹ο»Ώβ€Œβ€Œβ€Œβ€‹β€Œβ€‹β€‹β€ο»Ώβ€β€Œο»Ώβ€‹β€β€Œβ€β€β€Œβ€Œβ€β€‹ο»Ώβ€Œβ€β€β€‹β€Œβ€Œβ€Œβ€‹β€Œβ€β€Œβ€Œβ€Œο»Ώβ€β€‹β€Œο»Ώβ€Œβ€‹β€‹β€β€Œβ€Œβ€‹ο»Ώβ€Œβ€Œβ€Œβ€‹β€‹β€β€Œβ€Œο»Ώο»Ώβ€Œβ€β€ο»Ώβ€Œβ€β€Œβ€Œβ€Œο»Ώβ€β€Œβ€‹β€β€Œβ€Œβ€‹ο»Ώβ€‹ο»Ώβ€Œβ€‹β€Œβ€‹β€‹β€β€Œβ€Œβ€‹ο»Ώβ€‹ο»Ώβ€Œβ€‹β€Œβ€‹β€‹β€β€Œβ€Œβ€‹ο»Ώβ€‹β€β€‹ο»Ώβ€‹β€β€Œβ€Œβ€Œβ€‹β€Œβ€‹β€Œβ€β€Œβ€β€β€‹β€Œο»Ώβ€β€‹β€‹ο»Ώβ€β€Œβ€Œβ€‹β€β€‹β€‹ο»Ώβ€Œβ€β€Œβ€β€‹β€β€Œβ€β€β€Œβ€‹ο»Ώβ€Œο»Ώβ€Œβ€‹β€‹β€Œβ€Œο»Ώβ€Œβ€β€‹β€β€Œβ€Œβ€‹ο»Ώβ€‹β€β€‹ο»Ώβ€‹β€β€‹β€β€Œβ€Œβ€‹ο»Ώβ€Œβ€Œβ€Œβ€‹β€Œβ€‹β€‹β€ο»Ώβ€β€Œβ€β€‹ο»Ώβ€Œβ€β€β€‹β€Œβ€β€β€Œβ€Œβ€ο»Ώβ€‹β€Œβ€β€Œβ€‹β€Œο»Ώβ€‹β€β€Œβ€β€Œβ€Œβ€Œβ€ο»Ώβ€β€‹β€β€Œβ€Œβ€‹ο»Ώβ€Œβ€Œβ€Œβ€‹β€‹β€β€Œβ€Œο»Ώο»Ώβ€Œβ€β€ο»Ώβ€Œβ€β€Œβ€Œβ€Œο»Ώβ€β€Œβ€‹β€β€Œβ€Œβ€‹ο»Ώβ€‹ο»Ώβ€Œβ€‹β€Œβ€‹β€‹β€β€Œβ€Œβ€‹ο»Ώβ€‹ο»Ώβ€Œβ€‹β€Œβ€‹β€‹β€β€Œβ€Œβ€‹ο»Ώβ€‹β€β€‹ο»Ώβ€‹β€β€Œβ€ο»Ώο»Ώβ€Œβ€‹β€Œβ€β€Œβ€β€ο»Ώβ€Œβ€β€Œβ€β€Œο»Ώβ€‹β€β€Œβ€‹β€‹β€β€Œβ€Œβ€β€β€Œο»Ώβ€‹β€‹β€Œο»Ώβ€‹β€β€Œβ€‹β€‹β€β€Œβ€Œο»Ώο»Ώβ€Œβ€β€Œο»Ώβ€‹β€β€Œβ€Œβ€‹ο»Ώβ€‹β€β€‹ο»Ώβ€‹β€β€‹β€β€Œβ€Œβ€‹ο»Ώβ€Œβ€Œβ€Œβ€‹β€Œβ€‹β€‹β€ο»Ώβ€β€Œο»Ώβ€Œβ€‹β€Œβ€β€Œβ€Œβ€Œο»Ώβ€β€‹β€Œο»Ώβ€Œβ€‹β€‹ο»Ώο»Ώο»Ώβ€Œβ€β€‹β€β€Œβ€β€‹β€Œβ€Œο»Ώβ€‹ο»Ώβ€Œβ€β€Œβ€Œβ€Œβ€Œβ€Œβ€Œβ€Œο»Ώβ€‹β€β€Œβ€ο»Ώβ€‹β€‹ο»Ώο»Ώβ€Œβ€Œβ€β€β€‹β€Œο»Ώβ€Œβ€‹β€Œο»Ώβ€Œβ€‹β€Œο»Ώβ€‹β€‹β€Œο»Ώβ€‹ο»Ώβ€‹β€β€Œβ€Œβ€‹ο»Ώβ€‹ο»Ώβ€Œβ€‹β€‹β€Œβ€‹β€β€Œβ€Œβ€‹ο»Ώβ€‹β€β€Œβ€‹β€Œβ€β€‹β€β€Œβ€Œβ€‹ο»Ώβ€‹β€β€Œβ€‹β€Œβ€β€Œβ€β€β€Œβ€Œβ€ο»Ώβ€β€Œο»Ώβ€Œβ€‹β€Œβ€β€Œβ€Œβ€Œβ€ο»Ώβ€‹β€‹ο»Ώβ€Œβ€‹β€‹ο»Ώβ€Œο»Ώβ€‹ο»Ώβ€‹β€Œβ€‹β€ο»Ώβ€β€Œο»Ώβ€‹ο»Ώβ€Œβ€β€‹β€Œβ€Œβ€ο»Ώβ€β€Œβ€β€β€Œβ€Œο»Ώβ€Œβ€‹β€Œο»Ώβ€β€Œβ€‹β€ο»Ώβ€β€Œο»Ώβ€‹ο»Ώβ€Œο»Ώβ€Œβ€‹β€Œο»Ώβ€Œβ€Œβ€Œβ€β€Œβ€‹β€Œβ€β€β€Œβ€Œβ€ο»Ώο»Ώβ€‹β€β€Œβ€β€Œβ€β€β€Œβ€Œβ€β€Œβ€‹β€‹ο»Ώο»Ώβ€Œβ€Œβ€β€Œο»Ώβ€Œο»Ώβ€‹β€‹β€Œβ€β€ο»Ώβ€Œβ€Œβ€Œβ€β€Œβ€β€‹β€Œβ€Œο»Ώβ€Œβ€‹β€Œο»Ώβ€Œβ€Œβ€Œβ€β€Œβ€β€‹ο»Ώβ€Œβ€β€Œβ€Œβ€Œβ€Œβ€Œβ€ο»Ώβ€Œβ€Œβ€Œβ€‹β€Œβ€Œο»Ώβ€Œβ€β€Œο»Ώβ€Œβ€Œβ€Œβ€‹ο»Ώο»Ώβ€Œβ€ο»Ώβ€‹β€Œβ€β€Œβ€β€Œο»Ώβ€β€β€‹ο»Ώβ€Œβ€‹β€Œβ€ο»Ώβ€β€Œβ€‹β€Œο»Ώβ€Œβ€‹ο»Ώο»Ώβ€‹β€β€Œβ€β€Œο»Ώβ€Œβ€‹β€Œο»Ώβ€β€Œβ€Œο»Ώβ€‹β€‹β€Œβ€β€Œβ€Œβ€‹ο»Ώο»Ώβ€Œβ€Œβ€β€‹β€β€Œβ€ο»Ώβ€‹β€Œβ€ο»Ώο»Ώβ€Œβ€β€Œο»Ώβ€‹β€β€Œβ€β€Œο»Ώβ€‹β€‹β€Œβ€β€‹β€Œβ€Œο»Ώβ€Œβ€‹β€Œβ€β€β€‹β€‹ο»Ώο»Ώβ€Œβ€Œο»Ώβ€‹β€‹β€Œβ€β€‹β€Œβ€Œβ€β€Œο»Ώβ€Œβ€β€Œβ€Œβ€Œβ€‹β€‹β€β€Œο»Ώβ€Œβ€Œβ€Œβ€β€β€Œβ€Œβ€ο»Ώβ€‹β€Œβ€β€Œβ€‹β€Œβ€β€Œβ€Œβ€Œο»Ώβ€‹β€β€‹β€β€Œβ€Œβ€‹ο»Ώβ€Œβ€Œβ€Œβ€‹β€‹β€β€Œβ€Œο»Ώο»Ώβ€Œβ€β€ο»Ώβ€Œβ€β€Œβ€Œβ€Œο»Ώβ€β€Œβ€‹β€β€Œβ€Œβ€‹ο»Ώβ€‹ο»Ώβ€Œβ€‹β€Œβ€‹β€‹β€β€Œβ€Œβ€‹ο»Ώβ€‹ο»Ώβ€Œβ€‹β€Œβ€‹β€‹β€β€Œβ€Œβ€‹ο»Ώβ€‹β€β€‹ο»Ώβ€‹β€β€Œβ€‹β€β€β€‹ο»Ώβ€‹β€‹β€‹ο»Ώβ€Œο»Ώβ€Œο»Ώβ€β€β€‹β€ο»Ώβ€Œβ€Œβ€β€β€Œβ€Œβ€Œβ€‹β€β€Œβ€β€‹β€β€Œβ€ο»Ώβ€Œβ€Œβ€β€β€Œβ€Œβ€Œβ€‹β€‹β€Œβ€Œβ€Œβ€‹β€‹β€β€Œβ€Œβ€‹ο»Ώβ€‹β€β€‹ο»Ώβ€‹β€β€‹β€β€Œβ€Œβ€‹ο»Ώβ€Œβ€Œβ€Œβ€‹β€Œβ€‹β€‹β€ο»Ώβ€β€Œο»Ώβ€‹β€β€Œβ€β€β€Œβ€Œβ€β€‹ο»Ώβ€Œβ€β€β€‹β€Œβ€Œβ€Œβ€‹β€Œβ€β€Œβ€Œβ€Œο»Ώβ€β€‹β€Œο»Ώβ€Œβ€‹β€‹β€β€Œβ€Œβ€‹ο»Ώβ€Œβ€Œβ€Œβ€‹β€‹β€β€Œβ€Œο»Ώο»Ώβ€Œβ€β€ο»Ώβ€Œβ€β€Œβ€Œβ€Œο»Ώβ€β€Œβ€‹β€β€Œβ€Œβ€‹ο»Ώβ€‹ο»Ώβ€Œβ€‹β€Œβ€‹β€‹β€β€Œβ€Œβ€‹ο»Ώβ€‹ο»Ώβ€Œβ€‹β€Œβ€‹β€‹β€β€Œβ€Œβ€‹ο»Ώβ€‹β€β€‹ο»Ώβ€‹β€β€Œβ€Œβ€Œβ€‹β€Œβ€‹β€Œβ€β€Œβ€β€β€‹β€Œο»Ώβ€β€‹β€‹ο»Ώβ€β€Œβ€Œβ€‹β€β€‹β€‹ο»Ώβ€Œβ€β€Œβ€β€‹β€β€Œβ€β€β€Œβ€‹ο»Ώβ€Œο»Ώβ€Œβ€‹β€‹β€Œβ€Œο»Ώβ€Œβ€β€‹β€β€Œβ€Œβ€‹ο»Ώβ€‹β€β€‹ο»Ώβ€‹β€β€‹β€β€Œβ€Œβ€‹ο»Ώβ€Œβ€Œβ€Œβ€‹β€Œβ€‹β€‹β€ο»Ώβ€β€Œβ€β€‹ο»Ώβ€Œβ€β€β€‹β€Œβ€β€β€Œβ€Œβ€ο»Ώβ€‹β€Œβ€β€Œβ€‹β€Œο»Ώβ€‹β€β€Œβ€β€Œβ€Œβ€Œβ€ο»Ώβ€β€‹β€β€Œβ€Œβ€‹ο»Ώβ€Œβ€Œβ€Œβ€‹β€‹β€β€Œβ€Œο»Ώο»Ώβ€Œβ€β€ο»Ώβ€Œβ€β€Œβ€Œβ€Œο»Ώβ€β€Œβ€‹β€β€Œβ€Œβ€‹ο»Ώβ€‹ο»Ώβ€Œβ€‹β€Œβ€‹β€‹β€β€Œβ€Œβ€‹ο»Ώβ€‹ο»Ώβ€Œβ€‹β€Œβ€‹β€‹β€β€Œβ€Œβ€‹ο»Ώβ€‹β€β€‹ο»Ώβ€‹β€β€Œβ€ο»Ώο»Ώβ€Œβ€‹β€Œβ€β€Œβ€β€ο»Ώβ€Œβ€β€Œβ€β€Œο»Ώβ€‹β€β€Œβ€‹β€‹β€β€Œβ€Œβ€β€β€Œο»Ώβ€‹β€‹β€Œο»Ώβ€‹β€β€Œβ€‹β€‹β€β€Œβ€Œο»Ώο»Ώβ€Œβ€β€Œο»Ώβ€‹β€β€Œβ€Œβ€‹ο»Ώβ€‹β€β€‹ο»Ώβ€‹β€β€‹β€β€Œβ€Œβ€‹ο»Ώβ€Œβ€Œβ€Œβ€‹β€Œβ€‹β€‹β€ο»Ώβ€β€Œο»Ώβ€Œβ€‹β€Œβ€β€Œβ€Œβ€Œο»Ώβ€β€‹β€Œο»Ώβ€Œβ€‹β€‹β€β€Œβ€β€Œο»Ώβ€‹β€‹β€Œβ€β€Œβ€Œβ€Œο»Ώβ€‹β€β€Œο»Ώβ€‹ο»Ώβ€Œο»Ώβ€‹β€‹β€Œβ€β€Œβ€Œβ€Œβ€β€‹ο»Ώβ€Œο»Ώβ€Œβ€‹β€Œβ€β€β€Œβ€Œο»Ώβ€Œβ€β€Œβ€β€Œβ€Œβ€‹ο»Ώο»Ώβ€Œβ€Œο»Ώβ€‹β€‹β€Œο»Ώβ€Œβ€Œβ€Œβ€β€‹β€β€Œβ€ο»Ώβ€‹β€Œβ€β€β€Œβ€Œο»Ώβ€‹ο»Ώβ€Œβ€β€β€‹β€Œβ€β€Œβ€Œβ€Œβ€β€Œβ€‹β€‹β€β€‹β€β€Œο»Ώο»Ώβ€Œ

[Image: Image for post]β€‹β€‹β€‹β€‹β€Œο»Ώβ€ο»Ώβ€‹β€β€‹β€β€Œβ€ο»Ώο»Ώβ€Œο»Ώβ€‹β€β€Œβ€β€β€Œβ€Œβ€β€Œο»Ώβ€Œβ€β€β€Œβ€Œβ€ο»Ώβ€β€‹β€β€‹β€β€‹ο»Ώβ€β€β€‹β€β€‹β€β€Œο»Ώβ€‹ο»Ώβ€Œβ€β€‹β€Œβ€Œβ€ο»Ώβ€β€Œβ€β€β€Œβ€Œο»Ώβ€Œβ€‹β€Œο»Ώβ€β€Œβ€‹β€ο»Ώβ€β€Œβ€β€β€Œβ€Œβ€ο»Ώο»Ώβ€‹β€β€‹β€β€‹β€ο»Ώβ€‹β€‹β€β€‹β€β€Œβ€β€β€‹β€Œο»Ώβ€‹β€β€Œβ€β€Œβ€Œβ€Œβ€β€Œβ€β€‹β€β€‹β€β€‹ο»Ώβ€β€β€‹β€β€‹β€β€Œβ€β€β€‹β€Œο»Ώβ€Œβ€‹β€Œο»Ώβ€Œβ€‹β€Œο»Ώβ€‹β€‹β€Œο»Ώβ€‹ο»Ώβ€‹ο»Ώβ€β€β€‹β€ο»Ώο»Ώβ€‹β€ο»Ώο»Ώβ€Œβ€β€β€Œβ€Œβ€ο»Ώβ€β€Œο»Ώβ€Œβ€‹β€Œβ€β€Œβ€Œβ€Œβ€ο»Ώβ€‹β€‹ο»Ώβ€Œβ€‹β€‹ο»Ώβ€Œο»Ώβ€‹ο»Ώβ€‹β€Œβ€‹β€ο»Ώβ€β€Œο»Ώβ€‹ο»Ώβ€Œβ€β€‹β€Œβ€Œβ€ο»Ώβ€β€Œβ€β€β€Œβ€Œο»Ώβ€Œβ€‹β€Œο»Ώβ€β€Œβ€‹β€ο»Ώβ€β€Œο»Ώβ€‹ο»Ώβ€Œο»Ώβ€Œβ€‹β€Œο»Ώβ€Œβ€Œβ€Œβ€β€Œβ€‹β€Œβ€β€β€Œβ€Œβ€ο»Ώο»Ώβ€‹β€ο»Ώο»Ώβ€Œβ€β€β€Œβ€Œβ€ο»Ώβ€β€Œο»Ώβ€Œβ€‹β€Œβ€β€Œβ€Œβ€Œβ€ο»Ώβ€β€Œο»Ώβ€Œβ€‹β€‹β€ο»Ώο»Ώβ€Œβ€β€Œβ€Œβ€Œβ€β€Œβ€‹β€Œβ€β€β€Œβ€Œο»Ώβ€Œβ€‹β€‹β€ο»Ώο»Ώβ€Œβ€ο»Ώβ€Œβ€Œβ€ο»Ώο»Ώβ€Œβ€β€Œβ€‹β€Œβ€β€Œβ€Œβ€‹ο»Ώο»Ώβ€Œβ€Œο»Ώβ€‹β€‹β€Œο»Ώβ€‹β€β€Œβ€β€Œβ€Œβ€Œο»Ώβ€‹ο»Ώβ€Œβ€β€Œβ€Œβ€Œβ€ο»Ώβ€β€Œο»Ώβ€Œβ€‹β€Œβ€β€‹β€Œβ€Œο»Ώβ€Œβ€‹β€Œβ€β€β€Œβ€Œβ€ο»Ώο»Ώβ€Œβ€ο»Ώβ€β€‹ο»Ώβ€ο»Ώβ€Œβ€β€β€Œβ€Œβ€β€Œβ€‹β€‹ο»Ώο»Ώβ€Œβ€Œβ€β€Œο»Ώβ€Œο»Ώβ€‹β€‹β€Œβ€β€ο»Ώβ€Œβ€Œβ€Œβ€β€Œβ€β€‹β€Œβ€Œο»Ώβ€Œβ€‹β€Œο»Ώβ€Œβ€Œβ€Œβ€β€Œβ€β€‹ο»Ώβ€Œβ€β€Œβ€Œβ€Œβ€Œβ€Œβ€ο»Ώβ€Œβ€Œβ€Œβ€‹β€Œβ€Œο»Ώβ€Œβ€β€Œο»Ώβ€Œβ€Œβ€Œβ€‹ο»Ώο»Ώβ€Œβ€ο»Ώβ€‹β€Œβ€β€Œβ€β€Œο»Ώβ€β€β€‹ο»Ώβ€Œβ€‹β€Œβ€ο»Ώβ€β€Œβ€‹β€Œο»Ώβ€Œβ€‹ο»Ώο»Ώβ€‹ο»Ώβ€ο»Ώβ€Œο»Ώβ€Œβ€‹β€Œο»Ώβ€β€Œβ€Œο»Ώβ€‹β€‹β€Œβ€β€Œβ€Œβ€‹ο»Ώο»Ώβ€Œβ€Œβ€β€‹β€β€Œβ€ο»Ώβ€‹β€Œβ€ο»Ώο»Ώβ€Œβ€β€Œο»Ώβ€‹ο»Ώβ€ο»Ώβ€Œο»Ώβ€‹β€‹β€Œβ€β€‹β€Œβ€Œο»Ώβ€Œβ€‹β€Œβ€β€β€‹β€‹ο»Ώο»Ώβ€Œβ€Œο»Ώβ€‹β€‹β€Œβ€β€‹β€Œβ€Œβ€β€Œο»Ώβ€Œβ€β€Œβ€Œβ€Œβ€‹β€‹β€β€Œο»Ώβ€Œβ€Œβ€Œβ€β€β€Œβ€Œβ€ο»Ώβ€‹β€Œβ€β€Œβ€‹β€Œβ€β€Œβ€Œβ€Œο»Ώβ€‹β€β€‹β€β€Œβ€Œβ€‹ο»Ώβ€Œβ€Œβ€Œβ€‹β€‹β€β€Œβ€Œο»Ώο»Ώβ€Œβ€β€ο»Ώβ€Œβ€β€Œβ€Œβ€Œο»Ώβ€β€Œβ€‹β€β€Œβ€Œβ€‹ο»Ώβ€‹ο»Ώβ€Œβ€‹β€Œβ€‹β€‹β€β€Œβ€Œβ€‹ο»Ώβ€‹ο»Ώβ€Œβ€‹β€Œβ€‹β€‹β€β€Œβ€Œβ€‹ο»Ώβ€‹β€β€‹ο»Ώβ€‹β€β€Œβ€‹β€β€β€‹ο»Ώβ€‹β€‹β€‹ο»Ώβ€Œο»Ώβ€Œο»Ώβ€β€β€‹β€ο»Ώβ€Œβ€Œβ€β€β€Œβ€Œβ€Œβ€‹β€β€Œβ€β€‹β€β€Œβ€ο»Ώβ€Œβ€Œβ€β€β€Œβ€Œβ€Œβ€‹β€‹β€Œβ€Œβ€Œβ€‹β€‹β€β€Œβ€Œβ€‹ο»Ώβ€‹β€β€‹ο»Ώβ€‹β€β€‹β€β€Œβ€Œβ€‹ο»Ώβ€Œβ€Œβ€Œβ€‹β€Œβ€‹β€‹β€ο»Ώβ€β€Œο»Ώβ€‹β€β€Œβ€β€β€Œβ€Œβ€β€‹ο»Ώβ€Œβ€β€β€‹β€Œβ€Œβ€Œβ€‹β€Œβ€β€Œβ€Œβ€Œο»Ώβ€β€‹β€Œο»Ώβ€Œβ€‹β€‹β€β€Œβ€Œβ€‹ο»Ώβ€Œβ€Œβ€Œβ€‹β€‹β€β€Œβ€Œο»Ώο»Ώβ€Œβ€β€ο»Ώβ€Œβ€β€Œβ€Œβ€Œο»Ώβ€β€Œβ€‹β€β€Œβ€Œβ€‹ο»Ώβ€‹ο»Ώβ€Œβ€‹β€Œβ€‹β€‹β€β€Œβ€Œβ€‹ο»Ώβ€‹ο»Ώβ€Œβ€‹β€Œβ€‹β€‹β€β€Œβ€Œβ€‹ο»Ώβ€‹β€β€‹ο»Ώβ€‹β€β€Œο»Ώβ€‹β€Œβ€‹ο»Ώβ€Œβ€β€Œβ€Œβ€β€β€Œβ€β€Œβ€β€Œβ€Œο»Ώο»Ώβ€Œβ€Œο»Ώο»Ώβ€Œο»Ώβ€‹β€β€Œβ€‹ο»Ώβ€β€Œβ€‹ο»Ώβ€β€Œβ€‹β€β€β€Œβ€ο»Ώο»Ώβ€Œβ€β€‹β€Œβ€‹β€β€Œβ€Œβ€‹ο»Ώβ€‹β€β€‹ο»Ώβ€‹β€β€‹β€β€Œβ€Œβ€‹ο»Ώβ€Œβ€Œβ€Œβ€‹β€Œβ€‹β€‹β€ο»Ώβ€β€Œβ€β€‹ο»Ώβ€Œβ€β€β€‹β€Œβ€β€β€Œβ€Œβ€ο»Ώβ€‹β€Œβ€β€Œβ€‹β€Œο»Ώβ€‹β€β€Œβ€β€Œβ€Œβ€Œβ€ο»Ώβ€β€‹β€β€Œβ€Œβ€‹ο»Ώβ€Œβ€Œβ€Œβ€‹β€‹β€β€Œβ€Œο»Ώο»Ώβ€Œβ€β€ο»Ώβ€Œβ€β€Œβ€Œβ€Œο»Ώβ€β€Œβ€‹β€β€Œβ€Œβ€‹ο»Ώβ€‹ο»Ώβ€Œβ€‹β€Œβ€‹β€‹β€β€Œβ€Œβ€‹ο»Ώβ€‹ο»Ώβ€Œβ€‹β€Œβ€‹β€‹β€β€Œβ€Œβ€‹ο»Ώβ€‹β€β€‹ο»Ώβ€‹β€β€‹β€ο»Ώβ€Œβ€Œο»Ώβ€Œβ€β€‹ο»Ώβ€‹β€Œβ€Œο»Ώβ€‹β€‹β€Œο»Ώβ€Œβ€Œβ€Œβ€Œβ€β€Œβ€Œβ€Œβ€‹ο»Ώβ€‹β€ο»Ώβ€Œβ€Œβ€ο»Ώβ€‹β€Œβ€Œβ€β€β€Œο»Ώβ€Œβ€Œβ€Œβ€β€Œβ€Œβ€‹β€β€Œβ€Œβ€‹ο»Ώβ€‹β€β€‹ο»Ώβ€‹β€β€‹β€β€Œβ€Œβ€‹ο»Ώβ€Œβ€Œβ€Œβ€‹β€Œβ€‹β€‹β€ο»Ώβ€β€Œο»Ώβ€Œβ€‹β€Œβ€β€Œβ€Œβ€Œο»Ώβ€β€‹β€Œο»Ώβ€Œβ€‹β€‹ο»Ώο»Ώο»Ώβ€Œβ€β€‹β€β€Œβ€β€‹β€Œβ€Œο»Ώβ€‹ο»Ώβ€Œβ€β€Œβ€Œβ€Œβ€Œβ€Œβ€Œβ€Œο»Ώβ€‹β€β€Œβ€ο»Ώβ€‹β€‹ο»Ώο»Ώβ€Œβ€Œβ€β€β€‹β€Œο»Ώβ€Œβ€‹β€Œο»Ώβ€Œβ€‹β€Œο»Ώβ€‹β€‹β€Œο»Ώβ€‹ο»Ώβ€‹β€β€Œβ€Œβ€‹ο»Ώβ€‹ο»Ώβ€Œβ€‹β€‹β€Œβ€‹β€β€Œβ€Œβ€‹ο»Ώβ€‹β€β€Œβ€‹β€Œβ€β€‹β€β€Œβ€Œβ€‹ο»Ώβ€‹β€β€Œβ€‹β€Œβ€β€Œβ€β€β€Œβ€Œβ€ο»Ώβ€β€Œο»Ώβ€Œβ€‹β€Œβ€β€Œβ€Œβ€Œβ€ο»Ώβ€‹β€‹ο»Ώβ€Œβ€‹β€‹ο»Ώβ€Œο»Ώβ€‹ο»Ώβ€‹β€Œβ€‹β€ο»Ώβ€β€Œο»Ώβ€‹ο»Ώβ€Œβ€β€‹β€Œβ€Œβ€ο»Ώβ€β€Œβ€β€β€Œβ€Œο»Ώβ€Œβ€‹β€Œο»Ώβ€β€Œβ€‹β€ο»Ώβ€β€Œο»Ώβ€‹ο»Ώβ€Œο»Ώβ€Œβ€‹β€Œο»Ώβ€Œβ€Œβ€Œβ€β€Œβ€‹β€Œβ€β€β€Œβ€Œβ€ο»Ώο»Ώβ€‹β€β€Œβ€β€Œβ€β€β€Œβ€Œβ€β€Œβ€‹β€‹ο»Ώο»Ώβ€Œβ€Œβ€β€Œο»Ώβ€Œο»Ώβ€‹β€‹β€Œβ€β€ο»Ώβ€Œβ€Œβ€Œβ€β€Œβ€β€‹β€Œβ€Œο»Ώβ€Œβ€‹β€Œο»Ώβ€Œβ€Œβ€Œβ€β€Œβ€β€‹ο»Ώβ€Œβ€β€Œβ€Œβ€Œβ€Œβ€Œβ€ο»Ώβ€Œβ€Œβ€Œβ€‹β€Œβ€Œο»Ώβ€Œβ€β€Œο»Ώβ€Œβ€Œβ€Œβ€‹ο»Ώο»Ώβ€Œβ€ο»Ώβ€‹β€Œβ€β€Œβ€β€Œο»Ώβ€β€β€‹ο»Ώβ€Œβ€‹β€Œβ€ο»Ώβ€β€Œβ€‹β€Œο»Ώβ€Œβ€‹ο»Ώο»Ώβ€‹β€β€Œβ€β€Œο»Ώβ€Œβ€‹β€Œο»Ώβ€β€Œβ€Œο»Ώβ€‹β€‹β€Œβ€β€Œβ€Œβ€‹ο»Ώο»Ώβ€Œβ€Œβ€β€‹β€β€Œβ€ο»Ώβ€‹β€Œβ€ο»Ώο»Ώβ€Œβ€β€Œο»Ώβ€‹β€β€Œβ€β€Œο»Ώβ€‹β€‹β€Œβ€β€‹β€Œβ€Œο»Ώβ€Œβ€‹β€Œβ€β€β€‹β€‹ο»Ώο»Ώβ€Œβ€Œο»Ώβ€‹β€‹β€Œβ€β€‹β€Œβ€Œβ€β€Œο»Ώβ€Œβ€β€Œβ€Œβ€Œβ€‹β€‹β€β€Œο»Ώβ€Œβ€Œβ€Œβ€β€β€Œβ€Œβ€ο»Ώβ€‹β€Œβ€β€Œβ€‹β€Œβ€β€Œβ€Œβ€Œο»Ώβ€‹β€β€‹β€β€Œβ€Œβ€‹ο»Ώβ€Œβ€Œβ€Œβ€‹β€‹β€β€Œβ€Œο»Ώο»Ώβ€Œβ€β€ο»Ώβ€Œβ€β€Œβ€Œβ€Œο»Ώβ€β€Œβ€‹β€β€Œβ€Œβ€‹ο»Ώβ€‹ο»Ώβ€Œβ€‹β€Œβ€‹β€‹β€β€Œβ€Œβ€‹ο»Ώβ€‹ο»Ώβ€Œβ€‹β€Œβ€‹β€‹β€β€Œβ€Œβ€‹ο»Ώβ€‹β€β€‹ο»Ώβ€‹β€β€Œβ€‹β€β€β€‹ο»Ώβ€‹β€‹β€‹ο»Ώβ€Œο»Ώβ€Œο»Ώβ€β€β€‹β€ο»Ώβ€Œβ€Œβ€β€β€Œβ€Œβ€Œβ€‹β€β€Œβ€β€‹β€β€Œβ€ο»Ώβ€Œβ€Œβ€β€β€Œβ€Œβ€Œβ€‹β€‹β€Œβ€Œβ€Œβ€‹β€‹β€β€Œβ€Œβ€‹ο»Ώβ€‹β€β€‹ο»Ώβ€‹β€β€‹β€β€Œβ€Œβ€‹ο»Ώβ€Œβ€Œβ€Œβ€‹β€Œβ€‹β€‹β€ο»Ώβ€β€Œο»Ώβ€‹β€β€Œβ€β€β€Œβ€Œβ€β€‹ο»Ώβ€Œβ€β€β€‹β€Œβ€Œβ€Œβ€‹β€Œβ€β€Œβ€Œβ€Œο»Ώβ€β€‹β€Œο»Ώβ€Œβ€‹β€‹β€β€Œβ€Œβ€‹ο»Ώβ€Œβ€Œβ€Œβ€‹β€‹β€β€Œβ€Œο»Ώο»Ώβ€Œβ€β€ο»Ώβ€Œβ€β€Œβ€Œβ€Œο»Ώβ€β€Œβ€‹β€β€Œβ€Œβ€‹ο»Ώβ€‹ο»Ώβ€Œβ€‹β€Œβ€‹β€‹β€β€Œβ€Œβ€‹ο»Ώβ€‹ο»Ώβ€Œβ€‹β€Œβ€‹β€‹β€β€Œβ€Œβ€‹ο»Ώβ€‹β€β€‹ο»Ώβ€‹β€β€Œο»Ώβ€‹β€Œβ€‹ο»Ώβ€Œβ€β€Œβ€Œβ€β€β€Œβ€β€Œβ€β€Œβ€Œο»Ώο»Ώβ€Œβ€Œο»Ώο»Ώβ€Œο»Ώβ€‹β€β€Œβ€‹ο»Ώβ€β€Œβ€‹ο»Ώβ€β€Œβ€‹β€β€β€Œβ€ο»Ώο»Ώβ€Œβ€β€‹β€Œβ€‹β€β€Œβ€Œβ€‹ο»Ώβ€‹β€β€‹ο»Ώβ€‹β€β€‹β€β€Œβ€Œβ€‹ο»Ώβ€Œβ€Œβ€Œβ€‹β€Œβ€‹β€‹β€ο»Ώβ€β€Œβ€β€‹ο»Ώβ€Œβ€β€β€‹β€Œβ€β€β€Œβ€Œβ€ο»Ώβ€‹β€Œβ€β€Œβ€‹β€Œο»Ώβ€‹β€β€Œβ€β€Œβ€Œβ€Œβ€ο»Ώβ€β€‹β€β€Œβ€Œβ€‹ο»Ώβ€Œβ€Œβ€Œβ€‹β€‹β€β€Œβ€Œο»Ώο»Ώβ€Œβ€β€ο»Ώβ€Œβ€β€Œβ€Œβ€Œο»Ώβ€β€Œβ€‹β€β€Œβ€Œβ€‹ο»Ώβ€‹ο»Ώβ€Œβ€‹β€Œβ€‹β€‹β€β€Œβ€Œβ€‹ο»Ώβ€‹ο»Ώβ€Œβ€‹β€Œβ€‹β€‹β€β€Œβ€Œβ€‹ο»Ώβ€‹β€β€‹ο»Ώβ€‹β€β€‹β€ο»Ώβ€Œβ€Œο»Ώβ€Œβ€β€‹ο»Ώβ€‹β€Œβ€Œο»Ώβ€‹β€‹β€Œο»Ώβ€Œβ€Œβ€Œβ€Œβ€β€Œβ€Œβ€Œβ€‹ο»Ώβ€‹β€ο»Ώβ€Œβ€Œβ€ο»Ώβ€‹β€Œβ€Œβ€β€β€Œο»Ώβ€Œβ€Œβ€Œβ€β€Œβ€Œβ€‹β€β€Œβ€Œβ€‹ο»Ώβ€‹β€β€‹ο»Ώβ€‹β€β€‹β€β€Œβ€Œβ€‹ο»Ώβ€Œβ€Œβ€Œβ€‹β€Œβ€‹β€‹β€ο»Ώβ€β€Œο»Ώβ€Œβ€‹β€Œβ€β€Œβ€Œβ€Œο»Ώβ€β€‹β€Œο»Ώβ€Œβ€‹β€‹β€β€Œβ€β€Œο»Ώβ€‹β€‹β€Œβ€β€Œβ€Œβ€Œο»Ώβ€‹β€β€Œο»Ώβ€‹ο»Ώβ€Œο»Ώβ€‹β€‹β€Œβ€β€Œβ€Œβ€Œβ€β€‹ο»Ώβ€Œο»Ώβ€Œβ€‹β€Œβ€β€β€Œβ€Œο»Ώβ€Œβ€β€Œβ€β€Œβ€Œβ€‹ο»Ώο»Ώβ€Œβ€Œο»Ώβ€‹β€‹β€Œο»Ώβ€Œβ€Œβ€Œβ€β€‹β€β€Œβ€ο»Ώβ€‹β€Œβ€β€β€Œβ€Œο»Ώβ€‹ο»Ώβ€Œβ€β€β€‹β€Œβ€β€Œβ€Œβ€Œβ€β€Œβ€‹β€‹β€β€‹β€β€Œο»Ώο»Ώβ€Œ

Inspecting the β€‹β€‹β€‹β€‹β€Œο»Ώβ€ο»Ώβ€‹β€β€‹β€β€Œβ€ο»Ώο»Ώβ€Œο»Ώβ€‹β€β€Œβ€β€β€Œβ€Œβ€β€Œο»Ώβ€Œβ€β€β€Œβ€Œβ€ο»Ώβ€β€‹β€β€‹β€β€‹ο»Ώβ€β€β€‹β€β€‹β€β€Œο»Ώβ€‹ο»Ώβ€Œβ€β€‹β€Œβ€Œβ€ο»Ώβ€β€Œβ€β€β€Œβ€Œο»Ώβ€Œβ€‹β€Œο»Ώβ€β€Œβ€‹β€ο»Ώβ€β€Œβ€β€β€Œβ€Œβ€ο»Ώο»Ώβ€‹β€β€‹β€β€‹β€ο»Ώβ€‹β€‹β€β€‹β€β€Œβ€β€β€‹β€Œο»Ώβ€‹β€β€Œβ€β€Œβ€Œβ€Œβ€β€Œβ€β€‹β€β€‹β€β€‹ο»Ώβ€β€β€‹β€β€‹β€β€Œβ€β€β€‹β€Œο»Ώβ€Œβ€‹β€Œο»Ώβ€Œβ€‹β€Œο»Ώβ€‹β€‹β€Œο»Ώβ€‹ο»Ώβ€‹ο»Ώβ€β€β€‹β€ο»Ώο»Ώβ€‹β€ο»Ώο»Ώβ€Œβ€β€β€Œβ€Œβ€ο»Ώβ€β€Œο»Ώβ€Œβ€‹β€Œβ€β€Œβ€Œβ€Œβ€ο»Ώβ€‹β€‹ο»Ώβ€Œβ€‹β€‹ο»Ώβ€Œο»Ώβ€‹ο»Ώβ€‹β€Œβ€‹β€ο»Ώβ€β€Œο»Ώβ€‹ο»Ώβ€Œβ€β€‹β€Œβ€Œβ€ο»Ώβ€β€Œβ€β€β€Œβ€Œο»Ώβ€Œβ€‹β€Œο»Ώβ€β€Œβ€‹β€ο»Ώβ€β€Œο»Ώβ€‹ο»Ώβ€Œο»Ώβ€Œβ€‹β€Œο»Ώβ€Œβ€Œβ€Œβ€β€Œβ€‹β€Œβ€β€β€Œβ€Œβ€ο»Ώο»Ώβ€‹β€ο»Ώο»Ώβ€Œβ€β€β€Œβ€Œβ€ο»Ώβ€β€Œο»Ώβ€Œβ€‹β€Œβ€β€Œβ€Œβ€Œβ€ο»Ώβ€β€Œο»Ώβ€Œβ€‹β€‹β€ο»Ώο»Ώβ€Œβ€β€Œβ€Œβ€Œβ€β€Œβ€‹β€Œβ€β€β€Œβ€Œο»Ώβ€Œβ€‹β€‹β€ο»Ώο»Ώβ€Œβ€ο»Ώβ€Œβ€Œβ€ο»Ώο»Ώβ€Œβ€β€Œβ€‹β€Œβ€β€Œβ€Œβ€‹ο»Ώο»Ώβ€Œβ€Œο»Ώβ€‹β€‹β€Œο»Ώβ€‹β€β€Œβ€β€Œβ€Œβ€Œο»Ώβ€‹ο»Ώβ€Œβ€β€Œβ€Œβ€Œβ€ο»Ώβ€β€Œο»Ώβ€Œβ€‹β€Œβ€β€‹β€Œβ€Œο»Ώβ€Œβ€‹β€Œβ€β€β€Œβ€Œβ€ο»Ώο»Ώβ€Œβ€ο»Ώβ€β€‹ο»Ώβ€ο»Ώβ€Œβ€β€β€Œβ€Œβ€β€Œβ€‹β€‹ο»Ώο»Ώβ€Œβ€Œβ€β€Œο»Ώβ€Œο»Ώβ€‹β€‹β€Œβ€β€ο»Ώβ€Œβ€Œβ€Œβ€β€Œβ€β€‹β€Œβ€Œο»Ώβ€Œβ€‹β€Œο»Ώβ€Œβ€Œβ€Œβ€β€Œβ€β€‹ο»Ώβ€Œβ€β€Œβ€Œβ€Œβ€Œβ€Œβ€ο»Ώβ€Œβ€Œβ€Œβ€‹β€Œβ€Œο»Ώβ€Œβ€β€Œο»Ώβ€Œβ€Œβ€Œβ€‹ο»Ώο»Ώβ€Œβ€ο»Ώβ€‹β€Œβ€β€Œβ€β€Œο»Ώβ€β€β€‹ο»Ώβ€Œβ€‹β€Œβ€ο»Ώβ€β€Œβ€‹β€Œο»Ώβ€Œβ€‹ο»Ώο»Ώβ€‹ο»Ώβ€ο»Ώβ€Œο»Ώβ€Œβ€‹β€Œο»Ώβ€β€Œβ€Œο»Ώβ€‹β€‹β€Œβ€β€Œβ€Œβ€‹ο»Ώο»Ώβ€Œβ€Œβ€β€‹β€β€Œβ€ο»Ώβ€‹β€Œβ€ο»Ώο»Ώβ€Œβ€β€Œο»Ώβ€‹ο»Ώβ€ο»Ώβ€Œο»Ώβ€‹β€‹β€Œβ€β€‹β€Œβ€Œο»Ώβ€Œβ€‹β€Œβ€β€β€‹β€‹ο»Ώο»Ώβ€Œβ€Œο»Ώβ€‹β€‹β€Œβ€β€‹β€Œβ€Œβ€β€Œο»Ώβ€Œβ€β€Œβ€Œβ€Œβ€‹β€‹β€β€Œο»Ώβ€Œβ€Œβ€Œβ€β€β€Œβ€Œβ€ο»Ώβ€‹β€Œβ€β€Œβ€‹β€Œβ€β€Œβ€Œβ€Œο»Ώβ€‹β€β€‹β€β€Œβ€Œβ€‹ο»Ώβ€Œβ€Œβ€Œβ€‹β€‹β€β€Œβ€Œο»Ώο»Ώβ€Œβ€β€ο»Ώβ€Œβ€β€Œβ€Œβ€Œο»Ώβ€β€Œβ€‹β€β€Œβ€Œβ€‹ο»Ώβ€‹ο»Ώβ€Œβ€‹β€Œβ€‹β€‹β€β€Œβ€Œβ€‹ο»Ώβ€‹ο»Ώβ€Œβ€‹β€Œβ€‹β€‹β€β€Œβ€Œβ€‹ο»Ώβ€‹β€β€‹ο»Ώβ€‹β€β€Œβ€‹β€β€β€‹ο»Ώβ€‹β€‹β€‹ο»Ώβ€Œο»Ώβ€Œο»Ώβ€β€β€‹β€ο»Ώβ€Œβ€Œβ€β€β€Œβ€Œβ€Œβ€‹β€β€Œβ€β€‹β€β€Œβ€ο»Ώβ€Œβ€Œβ€β€β€Œβ€Œβ€Œβ€‹β€‹β€Œβ€Œβ€Œβ€‹β€‹β€β€Œβ€Œβ€‹ο»Ώβ€‹β€β€‹ο»Ώβ€‹β€β€‹β€β€Œβ€Œβ€‹ο»Ώβ€Œβ€Œβ€Œβ€‹β€Œβ€‹β€‹β€ο»Ώβ€β€Œο»Ώβ€‹β€β€Œβ€β€β€Œβ€Œβ€β€‹ο»Ώβ€Œβ€β€β€‹β€Œβ€Œβ€Œβ€‹β€Œβ€β€Œβ€Œβ€Œο»Ώβ€β€‹β€Œο»Ώβ€Œβ€‹β€‹β€β€Œβ€Œβ€‹ο»Ώβ€Œβ€Œβ€Œβ€‹β€‹β€β€Œβ€Œο»Ώο»Ώβ€Œβ€β€ο»Ώβ€Œβ€β€Œβ€Œβ€Œο»Ώβ€β€Œβ€‹β€β€Œβ€Œβ€‹ο»Ώβ€‹ο»Ώβ€Œβ€‹β€Œβ€‹β€‹β€β€Œβ€Œβ€‹ο»Ώβ€‹ο»Ώβ€Œβ€‹β€Œβ€‹β€‹β€β€Œβ€Œβ€‹ο»Ώβ€‹β€β€‹ο»Ώβ€‹β€β€‹ο»Ώβ€‹β€β€Œβ€β€β€β€Œο»Ώβ€‹β€‹β€Œβ€Œβ€β€β€Œο»Ώβ€Œβ€β€Œο»Ώβ€‹β€Œβ€‹ο»Ώβ€Œβ€‹β€Œο»Ώβ€Œβ€Œβ€Œβ€β€‹β€Œβ€Œο»Ώβ€‹ο»Ώβ€Œβ€Œβ€‹β€Œβ€Œβ€β€β€β€‹β€β€Œβ€Œβ€‹ο»Ώβ€‹β€β€‹ο»Ώβ€‹β€β€‹β€β€Œβ€Œβ€‹ο»Ώβ€Œβ€Œβ€Œβ€‹β€Œβ€‹β€‹β€ο»Ώβ€β€Œβ€β€‹ο»Ώβ€Œβ€β€β€‹β€Œβ€β€β€Œβ€Œβ€ο»Ώβ€‹β€Œβ€β€Œβ€‹β€Œο»Ώβ€‹β€β€Œβ€β€Œβ€Œβ€Œβ€ο»Ώβ€β€‹β€β€Œβ€Œβ€‹ο»Ώβ€Œβ€Œβ€Œβ€‹β€‹β€β€Œβ€Œο»Ώο»Ώβ€Œβ€β€ο»Ώβ€Œβ€β€Œβ€Œβ€Œο»Ώβ€β€Œβ€‹β€β€Œβ€Œβ€‹ο»Ώβ€‹ο»Ώβ€Œβ€‹β€Œβ€‹β€‹β€β€Œβ€Œβ€‹ο»Ώβ€‹ο»Ώβ€Œβ€‹β€Œβ€‹β€‹β€β€Œβ€Œβ€‹ο»Ώβ€‹β€β€‹ο»Ώβ€‹β€β€‹ο»Ώβ€‹β€‹β€Œβ€‹β€β€‹β€Œβ€Œβ€β€Œβ€Œβ€‹β€Œο»Ώβ€Œβ€ο»Ώβ€β€Œβ€Œβ€Œβ€Œβ€‹ο»Ώβ€β€Œβ€Œο»Ώβ€‹β€Œβ€Œβ€Œο»Ώο»Ώβ€Œβ€β€β€‹β€Œβ€Œβ€‹β€Œβ€Œο»Ώβ€β€‹β€‹β€β€Œβ€Œβ€‹ο»Ώβ€‹β€β€‹ο»Ώβ€‹β€β€‹β€β€Œβ€Œβ€‹ο»Ώβ€Œβ€Œβ€Œβ€‹β€Œβ€‹β€‹β€ο»Ώβ€β€Œο»Ώβ€Œβ€‹β€Œβ€β€Œβ€Œβ€Œο»Ώβ€β€‹β€Œο»Ώβ€Œβ€‹β€‹ο»Ώο»Ώο»Ώβ€Œβ€β€‹β€β€Œβ€β€‹β€Œβ€Œο»Ώβ€‹ο»Ώβ€Œβ€β€Œβ€Œβ€Œβ€Œβ€Œβ€Œβ€Œο»Ώβ€‹β€β€Œβ€ο»Ώβ€‹β€‹ο»Ώο»Ώβ€Œβ€Œβ€β€β€‹β€Œο»Ώβ€Œβ€‹β€Œο»Ώβ€Œβ€‹β€Œο»Ώβ€‹β€‹β€Œο»Ώβ€‹ο»Ώβ€‹β€β€Œβ€Œβ€‹ο»Ώβ€‹ο»Ώβ€Œβ€‹β€‹β€Œβ€‹β€β€Œβ€Œβ€‹ο»Ώβ€‹β€β€Œβ€‹β€Œβ€β€‹β€β€Œβ€Œβ€‹ο»Ώβ€‹β€β€Œβ€‹β€Œβ€β€Œβ€β€β€Œβ€Œβ€ο»Ώβ€β€Œο»Ώβ€Œβ€‹β€Œβ€β€Œβ€Œβ€Œβ€ο»Ώβ€‹β€‹ο»Ώβ€Œβ€‹β€‹ο»Ώβ€Œο»Ώβ€‹ο»Ώβ€‹β€Œβ€‹β€ο»Ώβ€β€Œο»Ώβ€‹ο»Ώβ€Œβ€β€‹β€Œβ€Œβ€ο»Ώβ€β€Œβ€β€β€Œβ€Œο»Ώβ€Œβ€‹β€Œο»Ώβ€β€Œβ€‹β€ο»Ώβ€β€Œο»Ώβ€‹ο»Ώβ€Œο»Ώβ€Œβ€‹β€Œο»Ώβ€Œβ€Œβ€Œβ€β€Œβ€‹β€Œβ€β€β€Œβ€Œβ€ο»Ώο»Ώβ€‹β€β€Œβ€β€Œβ€β€β€Œβ€Œβ€β€Œβ€‹β€‹ο»Ώο»Ώβ€Œβ€Œβ€β€Œο»Ώβ€Œο»Ώβ€‹β€‹β€Œβ€β€ο»Ώβ€Œβ€Œβ€Œβ€β€Œβ€β€‹β€Œβ€Œο»Ώβ€Œβ€‹β€Œο»Ώβ€Œβ€Œβ€Œβ€β€Œβ€β€‹ο»Ώβ€Œβ€β€Œβ€Œβ€Œβ€Œβ€Œβ€ο»Ώβ€Œβ€Œβ€Œβ€‹β€Œβ€Œο»Ώβ€Œβ€β€Œο»Ώβ€Œβ€Œβ€Œβ€‹ο»Ώο»Ώβ€Œβ€ο»Ώβ€‹β€Œβ€β€Œβ€β€Œο»Ώβ€β€β€‹ο»Ώβ€Œβ€‹β€Œβ€ο»Ώβ€β€Œβ€‹β€Œο»Ώβ€Œβ€‹ο»Ώο»Ώβ€‹β€β€Œβ€β€Œο»Ώβ€Œβ€‹β€Œο»Ώβ€β€Œβ€Œο»Ώβ€‹β€‹β€Œβ€β€Œβ€Œβ€‹ο»Ώο»Ώβ€Œβ€Œβ€β€‹β€β€Œβ€ο»Ώβ€‹β€Œβ€ο»Ώο»Ώβ€Œβ€β€Œο»Ώβ€‹β€β€Œβ€β€Œο»Ώβ€‹β€‹β€Œβ€β€‹β€Œβ€Œο»Ώβ€Œβ€‹β€Œβ€β€β€‹β€‹ο»Ώο»Ώβ€Œβ€Œο»Ώβ€‹β€‹β€Œβ€β€‹β€Œβ€Œβ€β€Œο»Ώβ€Œβ€β€Œβ€Œβ€Œβ€‹β€‹β€β€Œο»Ώβ€Œβ€Œβ€Œβ€β€β€Œβ€Œβ€ο»Ώβ€‹β€Œβ€β€Œβ€‹β€Œβ€β€Œβ€Œβ€Œο»Ώβ€‹β€β€‹β€β€Œβ€Œβ€‹ο»Ώβ€Œβ€Œβ€Œβ€‹β€‹β€β€Œβ€Œο»Ώο»Ώβ€Œβ€β€ο»Ώβ€Œβ€β€Œβ€Œβ€Œο»Ώβ€β€Œβ€‹β€β€Œβ€Œβ€‹ο»Ώβ€‹ο»Ώβ€Œβ€‹β€Œβ€‹β€‹β€β€Œβ€Œβ€‹ο»Ώβ€‹ο»Ώβ€Œβ€‹β€Œβ€‹β€‹β€β€Œβ€Œβ€‹ο»Ώβ€‹β€β€‹ο»Ώβ€‹β€β€Œβ€‹β€β€β€‹ο»Ώβ€‹β€‹β€‹ο»Ώβ€Œο»Ώβ€Œο»Ώβ€β€β€‹β€ο»Ώβ€Œβ€Œβ€β€β€Œβ€Œβ€Œβ€‹β€β€Œβ€β€‹β€β€Œβ€ο»Ώβ€Œβ€Œβ€β€β€Œβ€Œβ€Œβ€‹β€‹β€Œβ€Œβ€Œβ€‹β€‹β€β€Œβ€Œβ€‹ο»Ώβ€‹β€β€‹ο»Ώβ€‹β€β€‹β€β€Œβ€Œβ€‹ο»Ώβ€Œβ€Œβ€Œβ€‹β€Œβ€‹β€‹β€ο»Ώβ€β€Œο»Ώβ€‹β€β€Œβ€β€β€Œβ€Œβ€β€‹ο»Ώβ€Œβ€β€β€‹β€Œβ€Œβ€Œβ€‹β€Œβ€β€Œβ€Œβ€Œο»Ώβ€β€‹β€Œο»Ώβ€Œβ€‹β€‹β€β€Œβ€Œβ€‹ο»Ώβ€Œβ€Œβ€Œβ€‹β€‹β€β€Œβ€Œο»Ώο»Ώβ€Œβ€β€ο»Ώβ€Œβ€β€Œβ€Œβ€Œο»Ώβ€β€Œβ€‹β€β€Œβ€Œβ€‹ο»Ώβ€‹ο»Ώβ€Œβ€‹β€Œβ€‹β€‹β€β€Œβ€Œβ€‹ο»Ώβ€‹ο»Ώβ€Œβ€‹β€Œβ€‹β€‹β€β€Œβ€Œβ€‹ο»Ώβ€‹β€β€‹ο»Ώβ€‹β€β€‹ο»Ώβ€‹β€β€Œβ€β€β€β€Œο»Ώβ€‹β€‹β€Œβ€Œβ€β€β€Œο»Ώβ€Œβ€β€Œο»Ώβ€‹β€Œβ€‹ο»Ώβ€Œβ€‹β€Œο»Ώβ€Œβ€Œβ€Œβ€β€‹β€Œβ€Œο»Ώβ€‹ο»Ώβ€Œβ€Œβ€‹β€Œβ€Œβ€β€β€β€‹β€β€Œβ€Œβ€‹ο»Ώβ€‹β€β€‹ο»Ώβ€‹β€β€‹β€β€Œβ€Œβ€‹ο»Ώβ€Œβ€Œβ€Œβ€‹β€Œβ€‹β€‹β€ο»Ώβ€β€Œβ€β€‹ο»Ώβ€Œβ€β€β€‹β€Œβ€β€β€Œβ€Œβ€ο»Ώβ€‹β€Œβ€β€Œβ€‹β€Œο»Ώβ€‹β€β€Œβ€β€Œβ€Œβ€Œβ€ο»Ώβ€β€‹β€β€Œβ€Œβ€‹ο»Ώβ€Œβ€Œβ€Œβ€‹β€‹β€β€Œβ€Œο»Ώο»Ώβ€Œβ€β€ο»Ώβ€Œβ€β€Œβ€Œβ€Œο»Ώβ€β€Œβ€‹β€β€Œβ€Œβ€‹ο»Ώβ€‹ο»Ώβ€Œβ€‹β€Œβ€‹β€‹β€β€Œβ€Œβ€‹ο»Ώβ€‹ο»Ώβ€Œβ€‹β€Œβ€‹β€‹β€β€Œβ€Œβ€‹ο»Ώβ€‹β€β€‹ο»Ώβ€‹β€β€‹ο»Ώβ€‹β€‹β€Œβ€‹β€β€‹β€Œβ€Œβ€β€Œβ€Œβ€‹β€Œο»Ώβ€Œβ€ο»Ώβ€β€Œβ€Œβ€Œβ€Œβ€‹ο»Ώβ€β€Œβ€Œο»Ώβ€‹β€Œβ€Œβ€Œο»Ώο»Ώβ€Œβ€β€β€‹β€Œβ€Œβ€‹β€Œβ€Œο»Ώβ€β€‹β€‹β€β€Œβ€Œβ€‹ο»Ώβ€‹β€β€‹ο»Ώβ€‹β€β€‹β€β€Œβ€Œβ€‹ο»Ώβ€Œβ€Œβ€Œβ€‹β€Œβ€‹β€‹β€ο»Ώβ€β€Œο»Ώβ€Œβ€‹β€Œβ€β€Œβ€Œβ€Œο»Ώβ€β€‹β€Œο»Ώβ€Œβ€‹β€‹β€β€Œβ€β€Œο»Ώβ€‹β€‹β€Œβ€β€Œβ€Œβ€Œο»Ώβ€‹β€β€Œο»Ώβ€‹ο»Ώβ€Œο»Ώβ€‹β€‹β€Œβ€β€Œβ€Œβ€Œβ€β€‹ο»Ώβ€Œο»Ώβ€Œβ€‹β€Œβ€β€β€Œβ€Œο»Ώβ€Œβ€β€Œβ€β€Œβ€Œβ€‹ο»Ώο»Ώβ€Œβ€Œο»Ώβ€‹β€‹β€Œο»Ώβ€Œβ€Œβ€Œβ€β€‹β€β€Œβ€ο»Ώβ€‹β€Œβ€β€β€Œβ€Œο»Ώβ€‹ο»Ώβ€Œβ€β€β€‹β€Œβ€β€Œβ€Œβ€Œβ€β€Œβ€‹β€‹β€β€‹β€β€Œο»Ώο»Ώβ€ŒExifβ€‹β€‹β€‹β€‹β€Œο»Ώβ€ο»Ώβ€‹β€β€‹β€β€Œβ€ο»Ώο»Ώβ€Œο»Ώβ€‹β€β€Œβ€β€β€Œβ€Œβ€β€Œο»Ώβ€Œβ€β€β€Œβ€Œβ€ο»Ώβ€β€‹β€β€‹β€β€‹ο»Ώβ€β€β€‹β€β€‹β€β€Œο»Ώβ€‹ο»Ώβ€Œβ€β€‹β€Œβ€Œβ€ο»Ώβ€β€Œβ€β€β€Œβ€Œο»Ώβ€Œβ€‹β€Œο»Ώβ€β€Œβ€‹β€ο»Ώβ€β€Œβ€β€β€Œβ€Œβ€ο»Ώο»Ώβ€‹β€β€‹β€β€‹β€ο»Ώβ€‹β€‹β€β€‹β€β€Œβ€β€β€‹β€Œο»Ώβ€‹β€β€Œβ€β€Œβ€Œβ€Œβ€β€Œβ€β€‹β€β€‹β€β€‹ο»Ώβ€β€β€‹β€β€‹β€β€Œβ€β€β€‹β€Œο»Ώβ€Œβ€‹β€Œο»Ώβ€Œβ€‹β€Œο»Ώβ€‹β€‹β€Œο»Ώβ€‹ο»Ώβ€‹ο»Ώβ€β€β€‹β€ο»Ώο»Ώβ€‹β€ο»Ώο»Ώβ€Œβ€β€β€Œβ€Œβ€ο»Ώβ€β€Œο»Ώβ€Œβ€‹β€Œβ€β€Œβ€Œβ€Œβ€ο»Ώβ€‹β€‹ο»Ώβ€Œβ€‹β€‹ο»Ώβ€Œο»Ώβ€‹ο»Ώβ€‹β€Œβ€‹β€ο»Ώβ€β€Œο»Ώβ€‹ο»Ώβ€Œβ€β€‹β€Œβ€Œβ€ο»Ώβ€β€Œβ€β€β€Œβ€Œο»Ώβ€Œβ€‹β€Œο»Ώβ€β€Œβ€‹β€ο»Ώβ€β€Œο»Ώβ€‹ο»Ώβ€Œο»Ώβ€Œβ€‹β€Œο»Ώβ€Œβ€Œβ€Œβ€β€Œβ€‹β€Œβ€β€β€Œβ€Œβ€ο»Ώο»Ώβ€‹β€ο»Ώο»Ώβ€Œβ€β€β€Œβ€Œβ€ο»Ώβ€β€Œο»Ώβ€Œβ€‹β€Œβ€β€Œβ€Œβ€Œβ€ο»Ώβ€β€Œο»Ώβ€Œβ€‹β€‹β€ο»Ώο»Ώβ€Œβ€β€Œβ€Œβ€Œβ€β€Œβ€‹β€Œβ€β€β€Œβ€Œο»Ώβ€Œβ€‹β€‹β€ο»Ώο»Ώβ€Œβ€ο»Ώβ€Œβ€Œβ€ο»Ώο»Ώβ€Œβ€β€Œβ€‹β€Œβ€β€Œβ€Œβ€‹ο»Ώο»Ώβ€Œβ€Œο»Ώβ€‹β€‹β€Œο»Ώβ€‹β€β€Œβ€β€Œβ€Œβ€Œο»Ώβ€‹ο»Ώβ€Œβ€β€Œβ€Œβ€Œβ€ο»Ώβ€β€Œο»Ώβ€Œβ€‹β€Œβ€β€‹β€Œβ€Œο»Ώβ€Œβ€‹β€Œβ€β€β€Œβ€Œβ€ο»Ώο»Ώβ€Œβ€ο»Ώβ€β€‹ο»Ώβ€ο»Ώβ€Œβ€β€β€Œβ€Œβ€β€Œβ€‹β€‹ο»Ώο»Ώβ€Œβ€Œβ€β€Œο»Ώβ€Œο»Ώβ€‹β€‹β€Œβ€β€ο»Ώβ€Œβ€Œβ€Œβ€β€Œβ€β€‹β€Œβ€Œο»Ώβ€Œβ€‹β€Œο»Ώβ€Œβ€Œβ€Œβ€β€Œβ€β€‹ο»Ώβ€Œβ€β€Œβ€Œβ€Œβ€Œβ€Œβ€ο»Ώβ€Œβ€Œβ€Œβ€‹β€Œβ€Œο»Ώβ€Œβ€β€Œο»Ώβ€Œβ€Œβ€Œβ€‹ο»Ώο»Ώβ€Œβ€ο»Ώβ€‹β€Œβ€β€Œβ€β€Œο»Ώβ€β€β€‹ο»Ώβ€Œβ€‹β€Œβ€ο»Ώβ€β€Œβ€‹β€Œο»Ώβ€Œβ€‹ο»Ώο»Ώβ€‹ο»Ώβ€ο»Ώβ€Œο»Ώβ€Œβ€‹β€Œο»Ώβ€β€Œβ€Œο»Ώβ€‹β€‹β€Œβ€β€Œβ€Œβ€‹ο»Ώο»Ώβ€Œβ€Œβ€β€‹β€β€Œβ€ο»Ώβ€‹β€Œβ€ο»Ώο»Ώβ€Œβ€β€Œο»Ώβ€‹ο»Ώβ€ο»Ώβ€Œο»Ώβ€‹β€‹β€Œβ€β€‹β€Œβ€Œο»Ώβ€Œβ€‹β€Œβ€β€β€‹β€‹ο»Ώο»Ώβ€Œβ€Œο»Ώβ€‹β€‹β€Œβ€β€‹β€Œβ€Œβ€β€Œο»Ώβ€Œβ€β€Œβ€Œβ€Œβ€‹β€‹β€β€Œο»Ώβ€Œβ€Œβ€Œβ€β€β€Œβ€Œβ€ο»Ώβ€‹β€Œβ€β€Œβ€‹β€Œβ€β€Œβ€Œβ€Œο»Ώβ€‹β€β€‹β€β€Œβ€Œβ€‹ο»Ώβ€Œβ€Œβ€Œβ€‹β€‹β€β€Œβ€Œο»Ώο»Ώβ€Œβ€β€ο»Ώβ€Œβ€β€Œβ€Œβ€Œο»Ώβ€β€Œβ€‹β€β€Œβ€Œβ€‹ο»Ώβ€‹ο»Ώβ€Œβ€‹β€Œβ€‹β€‹β€β€Œβ€Œβ€‹ο»Ώβ€‹ο»Ώβ€Œβ€‹β€Œβ€‹β€‹β€β€Œβ€Œβ€‹ο»Ώβ€‹β€β€‹ο»Ώβ€‹β€β€Œβ€‹β€β€β€‹ο»Ώβ€‹β€‹β€‹ο»Ώβ€Œο»Ώβ€Œο»Ώβ€β€β€‹β€ο»Ώβ€Œβ€Œβ€β€β€Œβ€Œβ€Œβ€‹β€β€Œβ€β€‹β€β€Œβ€ο»Ώβ€Œβ€Œβ€β€β€Œβ€Œβ€Œβ€‹β€‹β€Œβ€Œβ€Œβ€‹β€‹β€β€Œβ€Œβ€‹ο»Ώβ€‹β€β€‹ο»Ώβ€‹β€β€‹β€β€Œβ€Œβ€‹ο»Ώβ€Œβ€Œβ€Œβ€‹β€Œβ€‹β€‹β€ο»Ώβ€β€Œο»Ώβ€‹β€β€Œβ€β€β€Œβ€Œβ€β€‹ο»Ώβ€Œβ€β€β€‹β€Œβ€Œβ€Œβ€‹β€Œβ€β€Œβ€Œβ€Œο»Ώβ€β€‹β€Œο»Ώβ€Œβ€‹β€‹β€β€Œβ€Œβ€‹ο»Ώβ€Œβ€Œβ€Œβ€‹β€‹β€β€Œβ€Œο»Ώο»Ώβ€Œβ€β€ο»Ώβ€Œβ€β€Œβ€Œβ€Œο»Ώβ€β€Œβ€‹β€β€Œβ€Œβ€‹ο»Ώβ€‹ο»Ώβ€Œβ€‹β€Œβ€‹β€‹β€β€Œβ€Œβ€‹ο»Ώβ€‹ο»Ώβ€Œβ€‹β€Œβ€‹β€‹β€β€Œβ€Œβ€‹ο»Ώβ€‹β€β€‹ο»Ώβ€‹β€β€‹ο»Ώβ€‹β€β€Œβ€β€β€β€Œο»Ώβ€‹β€‹β€Œβ€Œβ€β€β€Œο»Ώβ€Œβ€β€Œο»Ώβ€‹β€Œβ€‹ο»Ώβ€Œβ€‹β€Œο»Ώβ€Œβ€Œβ€Œβ€β€‹β€Œβ€Œο»Ώβ€‹ο»Ώβ€Œβ€Œβ€‹β€Œβ€Œβ€β€β€β€‹β€β€Œβ€Œβ€‹ο»Ώβ€‹β€β€‹ο»Ώβ€‹β€β€‹β€β€Œβ€Œβ€‹ο»Ώβ€Œβ€Œβ€Œβ€‹β€Œβ€‹β€‹β€ο»Ώβ€β€Œβ€β€‹ο»Ώβ€Œβ€β€β€‹β€Œβ€β€β€Œβ€Œβ€ο»Ώβ€‹β€Œβ€β€Œβ€‹β€Œο»Ώβ€‹β€β€Œβ€β€Œβ€Œβ€Œβ€ο»Ώβ€β€‹β€β€Œβ€Œβ€‹ο»Ώβ€Œβ€Œβ€Œβ€‹β€‹β€β€Œβ€Œο»Ώο»Ώβ€Œβ€β€ο»Ώβ€Œβ€β€Œβ€Œβ€Œο»Ώβ€β€Œβ€‹β€β€Œβ€Œβ€‹ο»Ώβ€‹ο»Ώβ€Œβ€‹β€Œβ€‹β€‹β€β€Œβ€Œβ€‹ο»Ώβ€‹ο»Ώβ€Œβ€‹β€Œβ€‹β€‹β€β€Œβ€Œβ€‹ο»Ώβ€‹β€β€‹ο»Ώβ€‹β€β€Œβ€β€ο»Ώβ€Œβ€Œβ€β€β€Œο»Ώβ€Œο»Ώβ€Œβ€β€‹β€Œβ€Œο»Ώβ€‹β€β€Œβ€Œο»Ώο»Ώβ€‹ο»Ώβ€Œο»Ώβ€Œβ€Œβ€‹β€β€Œο»Ώβ€Œβ€‹β€Œβ€Œβ€Œβ€β€Œβ€Œβ€Œβ€‹β€Œο»Ώβ€Œβ€Œβ€‹β€β€Œβ€Œβ€‹ο»Ώβ€‹β€β€‹ο»Ώβ€‹β€β€‹β€β€Œβ€Œβ€‹ο»Ώβ€Œβ€Œβ€Œβ€‹β€Œβ€‹β€‹β€ο»Ώβ€β€Œο»Ώβ€Œβ€‹β€Œβ€β€Œβ€Œβ€Œο»Ώβ€β€‹β€Œο»Ώβ€Œβ€‹β€‹ο»Ώο»Ώο»Ώβ€Œβ€β€‹β€β€Œβ€β€‹β€Œβ€Œο»Ώβ€‹ο»Ώβ€Œβ€β€Œβ€Œβ€Œβ€Œβ€Œβ€Œβ€Œο»Ώβ€‹β€β€Œβ€ο»Ώβ€‹β€‹ο»Ώο»Ώβ€Œβ€Œβ€β€β€‹β€Œο»Ώβ€Œβ€‹β€Œο»Ώβ€Œβ€‹β€Œο»Ώβ€‹β€‹β€Œο»Ώβ€‹ο»Ώβ€‹β€β€Œβ€Œβ€‹ο»Ώβ€‹ο»Ώβ€Œβ€‹β€‹β€Œβ€‹β€β€Œβ€Œβ€‹ο»Ώβ€‹β€β€Œβ€‹β€Œβ€β€‹β€β€Œβ€Œβ€‹ο»Ώβ€‹β€β€Œβ€‹β€Œβ€β€Œβ€β€β€Œβ€Œβ€ο»Ώβ€β€Œο»Ώβ€Œβ€‹β€Œβ€β€Œβ€Œβ€Œβ€ο»Ώβ€‹β€‹ο»Ώβ€Œβ€‹β€‹ο»Ώβ€Œο»Ώβ€‹ο»Ώβ€‹β€Œβ€‹β€ο»Ώβ€β€Œο»Ώβ€‹ο»Ώβ€Œβ€β€‹β€Œβ€Œβ€ο»Ώβ€β€Œβ€β€β€Œβ€Œο»Ώβ€Œβ€‹β€Œο»Ώβ€β€Œβ€‹β€ο»Ώβ€β€Œο»Ώβ€‹ο»Ώβ€Œο»Ώβ€Œβ€‹β€Œο»Ώβ€Œβ€Œβ€Œβ€β€Œβ€‹β€Œβ€β€β€Œβ€Œβ€ο»Ώο»Ώβ€‹β€β€Œβ€β€Œβ€β€β€Œβ€Œβ€β€Œβ€‹β€‹ο»Ώο»Ώβ€Œβ€Œβ€β€Œο»Ώβ€Œο»Ώβ€‹β€‹β€Œβ€β€ο»Ώβ€Œβ€Œβ€Œβ€β€Œβ€β€‹β€Œβ€Œο»Ώβ€Œβ€‹β€Œο»Ώβ€Œβ€Œβ€Œβ€β€Œβ€β€‹ο»Ώβ€Œβ€β€Œβ€Œβ€Œβ€Œβ€Œβ€ο»Ώβ€Œβ€Œβ€Œβ€‹β€Œβ€Œο»Ώβ€Œβ€β€Œο»Ώβ€Œβ€Œβ€Œβ€‹ο»Ώο»Ώβ€Œβ€ο»Ώβ€‹β€Œβ€β€Œβ€β€Œο»Ώβ€β€β€‹ο»Ώβ€Œβ€‹β€Œβ€ο»Ώβ€β€Œβ€‹β€Œο»Ώβ€Œβ€‹ο»Ώο»Ώβ€‹β€β€Œβ€β€Œο»Ώβ€Œβ€‹β€Œο»Ώβ€β€Œβ€Œο»Ώβ€‹β€‹β€Œβ€β€Œβ€Œβ€‹ο»Ώο»Ώβ€Œβ€Œβ€β€‹β€β€Œβ€ο»Ώβ€‹β€Œβ€ο»Ώο»Ώβ€Œβ€β€Œο»Ώβ€‹β€β€Œβ€β€Œο»Ώβ€‹β€‹β€Œβ€β€‹β€Œβ€Œο»Ώβ€Œβ€‹β€Œβ€β€β€‹β€‹ο»Ώο»Ώβ€Œβ€Œο»Ώβ€‹β€‹β€Œβ€β€‹β€Œβ€Œβ€β€Œο»Ώβ€Œβ€β€Œβ€Œβ€Œβ€‹β€‹β€β€Œο»Ώβ€Œβ€Œβ€Œβ€β€β€Œβ€Œβ€ο»Ώβ€‹β€Œβ€β€Œβ€‹β€Œβ€β€Œβ€Œβ€Œο»Ώβ€‹β€β€‹β€β€Œβ€Œβ€‹ο»Ώβ€Œβ€Œβ€Œβ€‹β€‹β€β€Œβ€Œο»Ώο»Ώβ€Œβ€β€ο»Ώβ€Œβ€β€Œβ€Œβ€Œο»Ώβ€β€Œβ€‹β€β€Œβ€Œβ€‹ο»Ώβ€‹ο»Ώβ€Œβ€‹β€Œβ€‹β€‹β€β€Œβ€Œβ€‹ο»Ώβ€‹ο»Ώβ€Œβ€‹β€Œβ€‹β€‹β€β€Œβ€Œβ€‹ο»Ώβ€‹β€β€‹ο»Ώβ€‹β€β€Œβ€‹β€β€β€‹ο»Ώβ€‹β€‹β€‹ο»Ώβ€Œο»Ώβ€Œο»Ώβ€β€β€‹β€ο»Ώβ€Œβ€Œβ€β€β€Œβ€Œβ€Œβ€‹β€β€Œβ€β€‹β€β€Œβ€ο»Ώβ€Œβ€Œβ€β€β€Œβ€Œβ€Œβ€‹β€‹β€Œβ€Œβ€Œβ€‹β€‹β€β€Œβ€Œβ€‹ο»Ώβ€‹β€β€‹ο»Ώβ€‹β€β€‹β€β€Œβ€Œβ€‹ο»Ώβ€Œβ€Œβ€Œβ€‹β€Œβ€‹β€‹β€ο»Ώβ€β€Œο»Ώβ€‹β€β€Œβ€β€β€Œβ€Œβ€β€‹ο»Ώβ€Œβ€β€β€‹β€Œβ€Œβ€Œβ€‹β€Œβ€β€Œβ€Œβ€Œο»Ώβ€β€‹β€Œο»Ώβ€Œβ€‹β€‹β€β€Œβ€Œβ€‹ο»Ώβ€Œβ€Œβ€Œβ€‹β€‹β€β€Œβ€Œο»Ώο»Ώβ€Œβ€β€ο»Ώβ€Œβ€β€Œβ€Œβ€Œο»Ώβ€β€Œβ€‹β€β€Œβ€Œβ€‹ο»Ώβ€‹ο»Ώβ€Œβ€‹β€Œβ€‹β€‹β€β€Œβ€Œβ€‹ο»Ώβ€‹ο»Ώβ€Œβ€‹β€Œβ€‹β€‹β€β€Œβ€Œβ€‹ο»Ώβ€‹β€β€‹ο»Ώβ€‹β€β€‹ο»Ώβ€‹β€β€Œβ€β€β€β€Œο»Ώβ€‹β€‹β€Œβ€Œβ€β€β€Œο»Ώβ€Œβ€β€Œο»Ώβ€‹β€Œβ€‹ο»Ώβ€Œβ€‹β€Œο»Ώβ€Œβ€Œβ€Œβ€β€‹β€Œβ€Œο»Ώβ€‹ο»Ώβ€Œβ€Œβ€‹β€Œβ€Œβ€β€β€β€‹β€β€Œβ€Œβ€‹ο»Ώβ€‹β€β€‹ο»Ώβ€‹β€β€‹β€β€Œβ€Œβ€‹ο»Ώβ€Œβ€Œβ€Œβ€‹β€Œβ€‹β€‹β€ο»Ώβ€β€Œβ€β€‹ο»Ώβ€Œβ€β€β€‹β€Œβ€β€β€Œβ€Œβ€ο»Ώβ€‹β€Œβ€β€Œβ€‹β€Œο»Ώβ€‹β€β€Œβ€β€Œβ€Œβ€Œβ€ο»Ώβ€β€‹β€β€Œβ€Œβ€‹ο»Ώβ€Œβ€Œβ€Œβ€‹β€‹β€β€Œβ€Œο»Ώο»Ώβ€Œβ€β€ο»Ώβ€Œβ€β€Œβ€Œβ€Œο»Ώβ€β€Œβ€‹β€β€Œβ€Œβ€‹ο»Ώβ€‹ο»Ώβ€Œβ€‹β€Œβ€‹β€‹β€β€Œβ€Œβ€‹ο»Ώβ€‹ο»Ώβ€Œβ€‹β€Œβ€‹β€‹β€β€Œβ€Œβ€‹ο»Ώβ€‹β€β€‹ο»Ώβ€‹β€β€Œβ€β€ο»Ώβ€Œβ€Œβ€β€β€Œο»Ώβ€Œο»Ώβ€Œβ€β€‹β€Œβ€Œο»Ώβ€‹β€β€Œβ€Œο»Ώο»Ώβ€‹ο»Ώβ€Œο»Ώβ€Œβ€Œβ€‹β€β€Œο»Ώβ€Œβ€‹β€Œβ€Œβ€Œβ€β€Œβ€Œβ€Œβ€‹β€Œο»Ώβ€Œβ€Œβ€‹β€β€Œβ€Œβ€‹ο»Ώβ€‹β€β€‹ο»Ώβ€‹β€β€‹β€β€Œβ€Œβ€‹ο»Ώβ€Œβ€Œβ€Œβ€‹β€Œβ€‹β€‹β€ο»Ώβ€β€Œο»Ώβ€Œβ€‹β€Œβ€β€Œβ€Œβ€Œο»Ώβ€β€‹β€Œο»Ώβ€Œβ€‹β€‹β€β€Œβ€β€Œο»Ώβ€‹β€‹β€Œβ€β€Œβ€Œβ€Œο»Ώβ€‹β€β€Œο»Ώβ€‹ο»Ώβ€Œο»Ώβ€‹β€‹β€Œβ€β€Œβ€Œβ€Œβ€β€‹ο»Ώβ€Œο»Ώβ€Œβ€‹β€Œβ€β€β€Œβ€Œο»Ώβ€Œβ€β€Œβ€β€Œβ€Œβ€‹ο»Ώο»Ώβ€Œβ€Œο»Ώβ€‹β€‹β€Œο»Ώβ€Œβ€Œβ€Œβ€β€‹β€β€Œβ€ο»Ώβ€‹β€Œβ€β€β€Œβ€Œο»Ώβ€‹ο»Ώβ€Œβ€β€β€‹β€Œβ€β€Œβ€Œβ€Œβ€β€Œβ€‹β€‹β€β€‹β€β€Œο»Ώο»Ώβ€Œ metadata of the image using β€‹β€‹β€‹β€‹β€Œο»Ώβ€ο»Ώβ€‹β€β€‹β€β€Œβ€ο»Ώο»Ώβ€Œο»Ώβ€‹β€β€Œβ€β€β€Œβ€Œβ€β€Œο»Ώβ€Œβ€β€β€Œβ€Œβ€ο»Ώβ€β€‹β€β€‹β€β€‹ο»Ώβ€β€β€‹β€β€‹β€β€Œο»Ώβ€‹ο»Ώβ€Œβ€β€‹β€Œβ€Œβ€ο»Ώβ€β€Œβ€β€β€Œβ€Œο»Ώβ€Œβ€‹β€Œο»Ώβ€β€Œβ€‹β€ο»Ώβ€β€Œβ€β€β€Œβ€Œβ€ο»Ώο»Ώβ€‹β€β€‹β€β€‹β€ο»Ώβ€‹β€‹β€β€‹β€β€Œβ€β€β€‹β€Œο»Ώβ€‹β€β€Œβ€β€Œβ€Œβ€Œβ€β€Œβ€β€‹β€β€‹β€β€‹ο»Ώβ€β€β€‹β€β€‹β€β€Œβ€β€β€‹β€Œο»Ώβ€Œβ€‹β€Œο»Ώβ€Œβ€‹β€Œο»Ώβ€‹β€‹β€Œο»Ώβ€‹ο»Ώβ€‹ο»Ώβ€β€β€‹β€ο»Ώο»Ώβ€‹β€ο»Ώο»Ώβ€Œβ€β€β€Œβ€Œβ€ο»Ώβ€β€Œο»Ώβ€Œβ€‹β€Œβ€β€Œβ€Œβ€Œβ€ο»Ώβ€‹β€‹ο»Ώβ€Œβ€‹β€‹ο»Ώβ€Œο»Ώβ€‹ο»Ώβ€‹β€Œβ€‹β€ο»Ώβ€β€Œο»Ώβ€‹ο»Ώβ€Œβ€β€‹β€Œβ€Œβ€ο»Ώβ€β€Œβ€β€β€Œβ€Œο»Ώβ€Œβ€‹β€Œο»Ώβ€β€Œβ€‹β€ο»Ώβ€β€Œο»Ώβ€‹ο»Ώβ€Œο»Ώβ€Œβ€‹β€Œο»Ώβ€Œβ€Œβ€Œβ€β€Œβ€‹β€Œβ€β€β€Œβ€Œβ€ο»Ώο»Ώβ€‹β€ο»Ώο»Ώβ€Œβ€β€β€Œβ€Œβ€ο»Ώβ€β€Œο»Ώβ€Œβ€‹β€Œβ€β€Œβ€Œβ€Œβ€ο»Ώβ€β€Œο»Ώβ€Œβ€‹β€‹β€ο»Ώο»Ώβ€Œβ€β€Œβ€Œβ€Œβ€β€Œβ€‹β€Œβ€β€β€Œβ€Œο»Ώβ€Œβ€‹β€‹β€ο»Ώο»Ώβ€Œβ€ο»Ώβ€Œβ€Œβ€ο»Ώο»Ώβ€Œβ€β€Œβ€‹β€Œβ€β€Œβ€Œβ€‹ο»Ώο»Ώβ€Œβ€Œο»Ώβ€‹β€‹β€Œο»Ώβ€‹β€β€Œβ€β€Œβ€Œβ€Œο»Ώβ€‹ο»Ώβ€Œβ€β€Œβ€Œβ€Œβ€ο»Ώβ€β€Œο»Ώβ€Œβ€‹β€Œβ€β€‹β€Œβ€Œο»Ώβ€Œβ€‹β€Œβ€β€β€Œβ€Œβ€ο»Ώο»Ώβ€Œβ€ο»Ώβ€β€‹ο»Ώβ€ο»Ώβ€Œβ€β€β€Œβ€Œβ€β€Œβ€‹β€‹ο»Ώο»Ώβ€Œβ€Œβ€β€Œο»Ώβ€Œο»Ώβ€‹β€‹β€Œβ€β€ο»Ώβ€Œβ€Œβ€Œβ€β€Œβ€β€‹β€Œβ€Œο»Ώβ€Œβ€‹β€Œο»Ώβ€Œβ€Œβ€Œβ€β€Œβ€β€‹ο»Ώβ€Œβ€β€Œβ€Œβ€Œβ€Œβ€Œβ€ο»Ώβ€Œβ€Œβ€Œβ€‹β€Œβ€Œο»Ώβ€Œβ€β€Œο»Ώβ€Œβ€Œβ€Œβ€‹ο»Ώο»Ώβ€Œβ€ο»Ώβ€‹β€Œβ€β€Œβ€β€Œο»Ώβ€β€β€‹ο»Ώβ€Œβ€‹β€Œβ€ο»Ώβ€β€Œβ€‹β€Œο»Ώβ€Œβ€‹ο»Ώο»Ώβ€‹ο»Ώβ€ο»Ώβ€Œο»Ώβ€Œβ€‹β€Œο»Ώβ€β€Œβ€Œο»Ώβ€‹β€‹β€Œβ€β€Œβ€Œβ€‹ο»Ώο»Ώβ€Œβ€Œβ€β€‹β€β€Œβ€ο»Ώβ€‹β€Œβ€ο»Ώο»Ώβ€Œβ€β€Œο»Ώβ€‹ο»Ώβ€ο»Ώβ€Œο»Ώβ€‹β€‹β€Œβ€β€‹β€Œβ€Œο»Ώβ€Œβ€‹β€Œβ€β€β€‹β€‹ο»Ώο»Ώβ€Œβ€Œο»Ώβ€‹β€‹β€Œβ€β€‹β€Œβ€Œβ€β€Œο»Ώβ€Œβ€β€Œβ€Œβ€Œβ€‹β€‹β€β€Œο»Ώβ€Œβ€Œβ€Œβ€β€β€Œβ€Œβ€ο»Ώβ€‹β€Œβ€β€Œβ€‹β€Œβ€β€Œβ€Œβ€Œο»Ώβ€‹β€β€‹β€β€Œβ€Œβ€‹ο»Ώβ€Œβ€Œβ€Œβ€‹β€‹β€β€Œβ€Œο»Ώο»Ώβ€Œβ€β€ο»Ώβ€Œβ€β€Œβ€Œβ€Œο»Ώβ€β€Œβ€‹β€β€Œβ€Œβ€‹ο»Ώβ€‹ο»Ώβ€Œβ€‹β€Œβ€‹β€‹β€β€Œβ€Œβ€‹ο»Ώβ€‹ο»Ώβ€Œβ€‹β€Œβ€‹β€‹β€β€Œβ€Œβ€‹ο»Ώβ€‹β€β€‹ο»Ώβ€‹β€β€Œβ€‹β€β€β€‹ο»Ώβ€‹β€‹β€‹ο»Ώβ€Œο»Ώβ€Œο»Ώβ€β€β€‹β€ο»Ώβ€Œβ€Œβ€β€β€Œβ€Œβ€Œβ€‹β€β€Œβ€β€‹β€β€Œβ€ο»Ώβ€Œβ€Œβ€β€β€Œβ€Œβ€Œβ€‹β€‹β€Œβ€Œβ€Œβ€‹β€‹β€β€Œβ€Œβ€‹ο»Ώβ€‹β€β€‹ο»Ώβ€‹β€β€‹β€β€Œβ€Œβ€‹ο»Ώβ€Œβ€Œβ€Œβ€‹β€Œβ€‹β€‹β€ο»Ώβ€β€Œο»Ώβ€‹β€β€Œβ€β€β€Œβ€Œβ€β€‹ο»Ώβ€Œβ€β€β€‹β€Œβ€Œβ€Œβ€‹β€Œβ€β€Œβ€Œβ€Œο»Ώβ€β€‹β€Œο»Ώβ€Œβ€‹β€‹β€β€Œβ€Œβ€‹ο»Ώβ€Œβ€Œβ€Œβ€‹β€‹β€β€Œβ€Œο»Ώο»Ώβ€Œβ€β€ο»Ώβ€Œβ€β€Œβ€Œβ€Œο»Ώβ€β€Œβ€‹β€β€Œβ€Œβ€‹ο»Ώβ€‹ο»Ώβ€Œβ€‹β€Œβ€‹β€‹β€β€Œβ€Œβ€‹ο»Ώβ€‹ο»Ώβ€Œβ€‹β€Œβ€‹β€‹β€β€Œβ€Œβ€‹ο»Ώβ€‹β€β€‹ο»Ώβ€‹β€β€‹ο»Ώβ€‹β€β€Œβ€β€β€β€Œο»Ώβ€‹β€‹β€Œβ€Œβ€β€β€Œο»Ώβ€Œβ€β€Œο»Ώβ€‹β€Œβ€‹ο»Ώβ€Œβ€‹β€Œο»Ώβ€Œβ€Œβ€Œβ€β€‹β€Œβ€Œο»Ώβ€‹ο»Ώβ€Œβ€Œβ€‹β€Œβ€Œβ€β€β€β€‹β€β€Œβ€Œβ€‹ο»Ώβ€‹β€β€‹ο»Ώβ€‹β€β€‹β€β€Œβ€Œβ€‹ο»Ώβ€Œβ€Œβ€Œβ€‹β€Œβ€‹β€‹β€ο»Ώβ€β€Œβ€β€‹ο»Ώβ€Œβ€β€β€‹β€Œβ€β€β€Œβ€Œβ€ο»Ώβ€‹β€Œβ€β€Œβ€‹β€Œο»Ώβ€‹β€β€Œβ€β€Œβ€Œβ€Œβ€ο»Ώβ€β€‹β€β€Œβ€Œβ€‹ο»Ώβ€Œβ€Œβ€Œβ€‹β€‹β€β€Œβ€Œο»Ώο»Ώβ€Œβ€β€ο»Ώβ€Œβ€β€Œβ€Œβ€Œο»Ώβ€β€Œβ€‹β€β€Œβ€Œβ€‹ο»Ώβ€‹ο»Ώβ€Œβ€‹β€Œβ€‹β€‹β€β€Œβ€Œβ€‹ο»Ώβ€‹ο»Ώβ€Œβ€‹β€Œβ€‹β€‹β€β€Œβ€Œβ€‹ο»Ώβ€‹β€β€‹ο»Ώβ€‹β€β€Œβ€‹β€β€Œβ€Œβ€β€ο»Ώβ€Œβ€Œβ€β€Œβ€Œβ€‹β€ο»Ώβ€Œβ€β€β€‹β€Œβ€ο»Ώβ€Œβ€‹ο»Ώβ€‹β€β€Œβ€Œβ€‹β€β€Œβ€ο»Ώβ€‹β€Œβ€β€β€Œβ€Œβ€Œβ€Œο»Ώβ€Œβ€β€‹β€β€‹β€β€Œβ€Œβ€‹ο»Ώβ€‹β€β€‹ο»Ώβ€‹β€β€‹β€β€Œβ€Œβ€‹ο»Ώβ€Œβ€Œβ€Œβ€‹β€Œβ€‹β€‹β€ο»Ώβ€β€Œο»Ώβ€Œβ€‹β€Œβ€β€Œβ€Œβ€Œο»Ώβ€β€‹β€Œο»Ώβ€Œβ€‹β€‹ο»Ώο»Ώο»Ώβ€Œβ€β€‹β€β€Œβ€β€‹β€Œβ€Œο»Ώβ€‹ο»Ώβ€Œβ€β€Œβ€Œβ€Œβ€Œβ€Œβ€Œβ€Œο»Ώβ€‹β€β€Œβ€ο»Ώβ€‹β€‹ο»Ώο»Ώβ€Œβ€Œβ€β€β€‹β€Œο»Ώβ€Œβ€‹β€Œο»Ώβ€Œβ€‹β€Œο»Ώβ€‹β€‹β€Œο»Ώβ€‹ο»Ώβ€‹β€β€Œβ€Œβ€‹ο»Ώβ€‹ο»Ώβ€Œβ€‹β€‹β€Œβ€‹β€β€Œβ€Œβ€‹ο»Ώβ€‹β€β€Œβ€‹β€Œβ€β€‹β€β€Œβ€Œβ€‹ο»Ώβ€‹β€β€Œβ€‹β€Œβ€β€Œβ€β€β€Œβ€Œβ€ο»Ώβ€β€Œο»Ώβ€Œβ€‹β€Œβ€β€Œβ€Œβ€Œβ€ο»Ώβ€‹β€‹ο»Ώβ€Œβ€‹β€‹ο»Ώβ€Œο»Ώβ€‹ο»Ώβ€‹β€Œβ€‹β€ο»Ώβ€β€Œο»Ώβ€‹ο»Ώβ€Œβ€β€‹β€Œβ€Œβ€ο»Ώβ€β€Œβ€β€β€Œβ€Œο»Ώβ€Œβ€‹β€Œο»Ώβ€β€Œβ€‹β€ο»Ώβ€β€Œο»Ώβ€‹ο»Ώβ€Œο»Ώβ€Œβ€‹β€Œο»Ώβ€Œβ€Œβ€Œβ€β€Œβ€‹β€Œβ€β€β€Œβ€Œβ€ο»Ώο»Ώβ€‹β€β€Œβ€β€Œβ€β€β€Œβ€Œβ€β€Œβ€‹β€‹ο»Ώο»Ώβ€Œβ€Œβ€β€Œο»Ώβ€Œο»Ώβ€‹β€‹β€Œβ€β€ο»Ώβ€Œβ€Œβ€Œβ€β€Œβ€β€‹β€Œβ€Œο»Ώβ€Œβ€‹β€Œο»Ώβ€Œβ€Œβ€Œβ€β€Œβ€β€‹ο»Ώβ€Œβ€β€Œβ€Œβ€Œβ€Œβ€Œβ€ο»Ώβ€Œβ€Œβ€Œβ€‹β€Œβ€Œο»Ώβ€Œβ€β€Œο»Ώβ€Œβ€Œβ€Œβ€‹ο»Ώο»Ώβ€Œβ€ο»Ώβ€‹β€Œβ€β€Œβ€β€Œο»Ώβ€β€β€‹ο»Ώβ€Œβ€‹β€Œβ€ο»Ώβ€β€Œβ€‹β€Œο»Ώβ€Œβ€‹ο»Ώο»Ώβ€‹β€β€Œβ€β€Œο»Ώβ€Œβ€‹β€Œο»Ώβ€β€Œβ€Œο»Ώβ€‹β€‹β€Œβ€β€Œβ€Œβ€‹ο»Ώο»Ώβ€Œβ€Œβ€β€‹β€β€Œβ€ο»Ώβ€‹β€Œβ€ο»Ώο»Ώβ€Œβ€β€Œο»Ώβ€‹β€β€Œβ€β€Œο»Ώβ€‹β€‹β€Œβ€β€‹β€Œβ€Œο»Ώβ€Œβ€‹β€Œβ€β€β€‹β€‹ο»Ώο»Ώβ€Œβ€Œο»Ώβ€‹β€‹β€Œβ€β€‹β€Œβ€Œβ€β€Œο»Ώβ€Œβ€β€Œβ€Œβ€Œβ€‹β€‹β€β€Œο»Ώβ€Œβ€Œβ€Œβ€β€β€Œβ€Œβ€ο»Ώβ€‹β€Œβ€β€Œβ€‹β€Œβ€β€Œβ€Œβ€Œο»Ώβ€‹β€β€‹β€β€Œβ€Œβ€‹ο»Ώβ€Œβ€Œβ€Œβ€‹β€‹β€β€Œβ€Œο»Ώο»Ώβ€Œβ€β€ο»Ώβ€Œβ€β€Œβ€Œβ€Œο»Ώβ€β€Œβ€‹β€β€Œβ€Œβ€‹ο»Ώβ€‹ο»Ώβ€Œβ€‹β€Œβ€‹β€‹β€β€Œβ€Œβ€‹ο»Ώβ€‹ο»Ώβ€Œβ€‹β€Œβ€‹β€‹β€β€Œβ€Œβ€‹ο»Ώβ€‹β€β€‹ο»Ώβ€‹β€β€Œβ€‹β€β€β€‹ο»Ώβ€‹β€‹β€‹ο»Ώβ€Œο»Ώβ€Œο»Ώβ€β€β€‹β€ο»Ώβ€Œβ€Œβ€β€β€Œβ€Œβ€Œβ€‹β€β€Œβ€β€‹β€β€Œβ€ο»Ώβ€Œβ€Œβ€β€β€Œβ€Œβ€Œβ€‹β€‹β€Œβ€Œβ€Œβ€‹β€‹β€β€Œβ€Œβ€‹ο»Ώβ€‹β€β€‹ο»Ώβ€‹β€β€‹β€β€Œβ€Œβ€‹ο»Ώβ€Œβ€Œβ€Œβ€‹β€Œβ€‹β€‹β€ο»Ώβ€β€Œο»Ώβ€‹β€β€Œβ€β€β€Œβ€Œβ€β€‹ο»Ώβ€Œβ€β€β€‹β€Œβ€Œβ€Œβ€‹β€Œβ€β€Œβ€Œβ€Œο»Ώβ€β€‹β€Œο»Ώβ€Œβ€‹β€‹β€β€Œβ€Œβ€‹ο»Ώβ€Œβ€Œβ€Œβ€‹β€‹β€β€Œβ€Œο»Ώο»Ώβ€Œβ€β€ο»Ώβ€Œβ€β€Œβ€Œβ€Œο»Ώβ€β€Œβ€‹β€β€Œβ€Œβ€‹ο»Ώβ€‹ο»Ώβ€Œβ€‹β€Œβ€‹β€‹β€β€Œβ€Œβ€‹ο»Ώβ€‹ο»Ώβ€Œβ€‹β€Œβ€‹β€‹β€β€Œβ€Œβ€‹ο»Ώβ€‹β€β€‹ο»Ώβ€‹β€β€‹ο»Ώβ€‹β€β€Œβ€β€β€β€Œο»Ώβ€‹β€‹β€Œβ€Œβ€β€β€Œο»Ώβ€Œβ€β€Œο»Ώβ€‹β€Œβ€‹ο»Ώβ€Œβ€‹β€Œο»Ώβ€Œβ€Œβ€Œβ€β€‹β€Œβ€Œο»Ώβ€‹ο»Ώβ€Œβ€Œβ€‹β€Œβ€Œβ€β€β€β€‹β€β€Œβ€Œβ€‹ο»Ώβ€‹β€β€‹ο»Ώβ€‹β€β€‹β€β€Œβ€Œβ€‹ο»Ώβ€Œβ€Œβ€Œβ€‹β€Œβ€‹β€‹β€ο»Ώβ€β€Œβ€β€‹ο»Ώβ€Œβ€β€β€‹β€Œβ€β€β€Œβ€Œβ€ο»Ώβ€‹β€Œβ€β€Œβ€‹β€Œο»Ώβ€‹β€β€Œβ€β€Œβ€Œβ€Œβ€ο»Ώβ€β€‹β€β€Œβ€Œβ€‹ο»Ώβ€Œβ€Œβ€Œβ€‹β€‹β€β€Œβ€Œο»Ώο»Ώβ€Œβ€β€ο»Ώβ€Œβ€β€Œβ€Œβ€Œο»Ώβ€β€Œβ€‹β€β€Œβ€Œβ€‹ο»Ώβ€‹ο»Ώβ€Œβ€‹β€Œβ€‹β€‹β€β€Œβ€Œβ€‹ο»Ώβ€‹ο»Ώβ€Œβ€‹β€Œβ€‹β€‹β€β€Œβ€Œβ€‹ο»Ώβ€‹β€β€‹ο»Ώβ€‹β€β€Œβ€‹β€β€Œβ€Œβ€β€ο»Ώβ€Œβ€Œβ€β€Œβ€Œβ€‹β€ο»Ώβ€Œβ€β€β€‹β€Œβ€ο»Ώβ€Œβ€‹ο»Ώβ€‹β€β€Œβ€Œβ€‹β€β€Œβ€ο»Ώβ€‹β€Œβ€β€β€Œβ€Œβ€Œβ€Œο»Ώβ€Œβ€β€‹β€β€‹β€β€Œβ€Œβ€‹ο»Ώβ€‹β€β€‹ο»Ώβ€‹β€β€‹β€β€Œβ€Œβ€‹ο»Ώβ€Œβ€Œβ€Œβ€‹β€Œβ€‹β€‹β€ο»Ώβ€β€Œο»Ώβ€Œβ€‹β€Œβ€β€Œβ€Œβ€Œο»Ώβ€β€‹β€Œο»Ώβ€Œβ€‹β€‹β€β€Œβ€β€Œο»Ώβ€‹β€‹β€Œβ€β€Œβ€Œβ€Œο»Ώβ€‹β€β€Œο»Ώβ€‹ο»Ώβ€Œο»Ώβ€‹β€‹β€Œβ€β€Œβ€Œβ€Œβ€β€‹ο»Ώβ€Œο»Ώβ€Œβ€‹β€Œβ€β€β€Œβ€Œο»Ώβ€Œβ€β€Œβ€β€Œβ€Œβ€‹ο»Ώο»Ώβ€Œβ€Œο»Ώβ€‹β€‹β€Œο»Ώβ€Œβ€Œβ€Œβ€β€‹β€β€Œβ€ο»Ώβ€‹β€Œβ€β€β€Œβ€Œο»Ώβ€‹ο»Ώβ€Œβ€β€β€‹β€Œβ€β€Œβ€Œβ€Œβ€β€Œβ€‹β€‹β€β€‹β€β€Œο»Ώο»Ώβ€Œexiftoolβ€‹β€‹β€‹β€‹β€Œο»Ώβ€ο»Ώβ€‹β€β€‹β€β€Œβ€ο»Ώο»Ώβ€Œο»Ώβ€‹β€β€Œβ€β€β€Œβ€Œβ€β€Œο»Ώβ€Œβ€β€β€Œβ€Œβ€ο»Ώβ€β€‹β€β€‹β€β€‹ο»Ώβ€β€β€‹β€β€‹β€β€Œο»Ώβ€‹ο»Ώβ€Œβ€β€‹β€Œβ€Œβ€ο»Ώβ€β€Œβ€β€β€Œβ€Œο»Ώβ€Œβ€‹β€Œο»Ώβ€β€Œβ€‹β€ο»Ώβ€β€Œβ€β€β€Œβ€Œβ€ο»Ώο»Ώβ€‹β€β€‹β€β€‹β€ο»Ώβ€‹β€‹β€β€‹β€β€Œβ€β€β€‹β€Œο»Ώβ€‹β€β€Œβ€β€Œβ€Œβ€Œβ€β€Œβ€β€‹β€β€‹β€β€‹ο»Ώβ€β€β€‹β€β€‹β€β€Œβ€β€β€‹β€Œο»Ώβ€Œβ€‹β€Œο»Ώβ€Œβ€‹β€Œο»Ώβ€‹β€‹β€Œο»Ώβ€‹ο»Ώβ€‹ο»Ώβ€β€β€‹β€ο»Ώο»Ώβ€‹β€ο»Ώο»Ώβ€Œβ€β€β€Œβ€Œβ€ο»Ώβ€β€Œο»Ώβ€Œβ€‹β€Œβ€β€Œβ€Œβ€Œβ€ο»Ώβ€‹β€‹ο»Ώβ€Œβ€‹β€‹ο»Ώβ€Œο»Ώβ€‹ο»Ώβ€‹β€Œβ€‹β€ο»Ώβ€β€Œο»Ώβ€‹ο»Ώβ€Œβ€β€‹β€Œβ€Œβ€ο»Ώβ€β€Œβ€β€β€Œβ€Œο»Ώβ€Œβ€‹β€Œο»Ώβ€β€Œβ€‹β€ο»Ώβ€β€Œο»Ώβ€‹ο»Ώβ€Œο»Ώβ€Œβ€‹β€Œο»Ώβ€Œβ€Œβ€Œβ€β€Œβ€‹β€Œβ€β€β€Œβ€Œβ€ο»Ώο»Ώβ€‹β€ο»Ώο»Ώβ€Œβ€β€β€Œβ€Œβ€ο»Ώβ€β€Œο»Ώβ€Œβ€‹β€Œβ€β€Œβ€Œβ€Œβ€ο»Ώβ€β€Œο»Ώβ€Œβ€‹β€‹β€ο»Ώο»Ώβ€Œβ€β€Œβ€Œβ€Œβ€β€Œβ€‹β€Œβ€β€β€Œβ€Œο»Ώβ€Œβ€‹β€‹β€ο»Ώο»Ώβ€Œβ€ο»Ώβ€Œβ€Œβ€ο»Ώο»Ώβ€Œβ€β€Œβ€‹β€Œβ€β€Œβ€Œβ€‹ο»Ώο»Ώβ€Œβ€Œο»Ώβ€‹β€‹β€Œο»Ώβ€‹β€β€Œβ€β€Œβ€Œβ€Œο»Ώβ€‹ο»Ώβ€Œβ€β€Œβ€Œβ€Œβ€ο»Ώβ€β€Œο»Ώβ€Œβ€‹β€Œβ€β€‹β€Œβ€Œο»Ώβ€Œβ€‹β€Œβ€β€β€Œβ€Œβ€ο»Ώο»Ώβ€Œβ€ο»Ώβ€β€‹ο»Ώβ€ο»Ώβ€Œβ€β€β€Œβ€Œβ€β€Œβ€‹β€‹ο»Ώο»Ώβ€Œβ€Œβ€β€Œο»Ώβ€Œο»Ώβ€‹β€‹β€Œβ€β€ο»Ώβ€Œβ€Œβ€Œβ€β€Œβ€β€‹β€Œβ€Œο»Ώβ€Œβ€‹β€Œο»Ώβ€Œβ€Œβ€Œβ€β€Œβ€β€‹ο»Ώβ€Œβ€β€Œβ€Œβ€Œβ€Œβ€Œβ€ο»Ώβ€Œβ€Œβ€Œβ€‹β€Œβ€Œο»Ώβ€Œβ€β€Œο»Ώβ€Œβ€Œβ€Œβ€‹ο»Ώο»Ώβ€Œβ€ο»Ώβ€‹β€Œβ€β€Œβ€β€Œο»Ώβ€β€β€‹ο»Ώβ€Œβ€‹β€Œβ€ο»Ώβ€β€Œβ€‹β€Œο»Ώβ€Œβ€‹ο»Ώο»Ώβ€‹ο»Ώβ€ο»Ώβ€Œο»Ώβ€Œβ€‹β€Œο»Ώβ€β€Œβ€Œο»Ώβ€‹β€‹β€Œβ€β€Œβ€Œβ€‹ο»Ώο»Ώβ€Œβ€Œβ€β€‹β€β€Œβ€ο»Ώβ€‹β€Œβ€ο»Ώο»Ώβ€Œβ€β€Œο»Ώβ€‹ο»Ώβ€ο»Ώβ€Œο»Ώβ€‹β€‹β€Œβ€β€‹β€Œβ€Œο»Ώβ€Œβ€‹β€Œβ€β€β€‹β€‹ο»Ώο»Ώβ€Œβ€Œο»Ώβ€‹β€‹β€Œβ€β€‹β€Œβ€Œβ€β€Œο»Ώβ€Œβ€β€Œβ€Œβ€Œβ€‹β€‹β€β€Œο»Ώβ€Œβ€Œβ€Œβ€β€β€Œβ€Œβ€ο»Ώβ€‹β€Œβ€β€Œβ€‹β€Œβ€β€Œβ€Œβ€Œο»Ώβ€‹β€β€‹β€β€Œβ€Œβ€‹ο»Ώβ€Œβ€Œβ€Œβ€‹β€‹β€β€Œβ€Œο»Ώο»Ώβ€Œβ€β€ο»Ώβ€Œβ€β€Œβ€Œβ€Œο»Ώβ€β€Œβ€‹β€β€Œβ€Œβ€‹ο»Ώβ€‹ο»Ώβ€Œβ€‹β€Œβ€‹β€‹β€β€Œβ€Œβ€‹ο»Ώβ€‹ο»Ώβ€Œβ€‹β€Œβ€‹β€‹β€β€Œβ€Œβ€‹ο»Ώβ€‹β€β€‹ο»Ώβ€‹β€β€Œβ€‹β€β€β€‹ο»Ώβ€‹β€‹β€‹ο»Ώβ€Œο»Ώβ€Œο»Ώβ€β€β€‹β€ο»Ώβ€Œβ€Œβ€β€β€Œβ€Œβ€Œβ€‹β€β€Œβ€β€‹β€β€Œβ€ο»Ώβ€Œβ€Œβ€β€β€Œβ€Œβ€Œβ€‹β€‹β€Œβ€Œβ€Œβ€‹β€‹β€β€Œβ€Œβ€‹ο»Ώβ€‹β€β€‹ο»Ώβ€‹β€β€‹β€β€Œβ€Œβ€‹ο»Ώβ€Œβ€Œβ€Œβ€‹β€Œβ€‹β€‹β€ο»Ώβ€β€Œο»Ώβ€‹β€β€Œβ€β€β€Œβ€Œβ€β€‹ο»Ώβ€Œβ€β€β€‹β€Œβ€Œβ€Œβ€‹β€Œβ€β€Œβ€Œβ€Œο»Ώβ€β€‹β€Œο»Ώβ€Œβ€‹β€‹β€β€Œβ€Œβ€‹ο»Ώβ€Œβ€Œβ€Œβ€‹β€‹β€β€Œβ€Œο»Ώο»Ώβ€Œβ€β€ο»Ώβ€Œβ€β€Œβ€Œβ€Œο»Ώβ€β€Œβ€‹β€β€Œβ€Œβ€‹ο»Ώβ€‹ο»Ώβ€Œβ€‹β€Œβ€‹β€‹β€β€Œβ€Œβ€‹ο»Ώβ€‹ο»Ώβ€Œβ€‹β€Œβ€‹β€‹β€β€Œβ€Œβ€‹ο»Ώβ€‹β€β€‹ο»Ώβ€‹β€β€‹ο»Ώβ€‹β€β€Œβ€β€β€β€Œο»Ώβ€‹β€‹β€Œβ€Œβ€β€β€Œο»Ώβ€Œβ€β€Œο»Ώβ€‹β€Œβ€‹ο»Ώβ€Œβ€‹β€Œο»Ώβ€Œβ€Œβ€Œβ€β€‹β€Œβ€Œο»Ώβ€‹ο»Ώβ€Œβ€Œβ€‹β€Œβ€Œβ€β€β€β€‹β€β€Œβ€Œβ€‹ο»Ώβ€‹β€β€‹ο»Ώβ€‹β€β€‹β€β€Œβ€Œβ€‹ο»Ώβ€Œβ€Œβ€Œβ€‹β€Œβ€‹β€‹β€ο»Ώβ€β€Œβ€β€‹ο»Ώβ€Œβ€β€β€‹β€Œβ€β€β€Œβ€Œβ€ο»Ώβ€‹β€Œβ€β€Œβ€‹β€Œο»Ώβ€‹β€β€Œβ€β€Œβ€Œβ€Œβ€ο»Ώβ€β€‹β€β€Œβ€Œβ€‹ο»Ώβ€Œβ€Œβ€Œβ€‹β€‹β€β€Œβ€Œο»Ώο»Ώβ€Œβ€β€ο»Ώβ€Œβ€β€Œβ€Œβ€Œο»Ώβ€β€Œβ€‹β€β€Œβ€Œβ€‹ο»Ώβ€‹ο»Ώβ€Œβ€‹β€Œβ€‹β€‹β€β€Œβ€Œβ€‹ο»Ώβ€‹ο»Ώβ€Œβ€‹β€Œβ€‹β€‹β€β€Œβ€Œβ€‹ο»Ώβ€‹β€β€‹ο»Ώβ€‹β€β€Œβ€β€‹β€Œβ€Œβ€β€Œο»Ώβ€Œβ€Œο»Ώο»Ώβ€Œο»Ώβ€‹β€Œβ€Œο»Ώβ€β€‹β€Œο»Ώβ€Œβ€β€Œο»Ώβ€‹β€β€Œβ€β€‹β€Œβ€‹ο»Ώβ€β€Œβ€Œβ€Œβ€β€‹β€Œβ€β€‹β€β€Œβ€‹ο»Ώβ€‹β€‹β€β€Œβ€Œβ€‹ο»Ώβ€‹β€β€‹ο»Ώβ€‹β€β€‹β€β€Œβ€Œβ€‹ο»Ώβ€Œβ€Œβ€Œβ€‹β€Œβ€‹β€‹β€ο»Ώβ€β€Œο»Ώβ€Œβ€‹β€Œβ€β€Œβ€Œβ€Œο»Ώβ€β€‹β€Œο»Ώβ€Œβ€‹β€‹ο»Ώο»Ώο»Ώβ€Œβ€β€‹β€β€Œβ€β€‹β€Œβ€Œο»Ώβ€‹ο»Ώβ€Œβ€β€Œβ€Œβ€Œβ€Œβ€Œβ€Œβ€Œο»Ώβ€‹β€β€Œβ€ο»Ώβ€‹β€‹ο»Ώο»Ώβ€Œβ€Œβ€β€β€‹β€Œο»Ώβ€Œβ€‹β€Œο»Ώβ€Œβ€‹β€Œο»Ώβ€‹β€‹β€Œο»Ώβ€‹ο»Ώβ€‹β€β€Œβ€Œβ€‹ο»Ώβ€‹ο»Ώβ€Œβ€‹β€‹β€Œβ€‹β€β€Œβ€Œβ€‹ο»Ώβ€‹β€β€Œβ€‹β€Œβ€β€‹β€β€Œβ€Œβ€‹ο»Ώβ€‹β€β€Œβ€‹β€Œβ€β€Œβ€β€β€Œβ€Œβ€ο»Ώβ€β€Œο»Ώβ€Œβ€‹β€Œβ€β€Œβ€Œβ€Œβ€ο»Ώβ€‹β€‹ο»Ώβ€Œβ€‹β€‹ο»Ώβ€Œο»Ώβ€‹ο»Ώβ€‹β€Œβ€‹β€ο»Ώβ€β€Œο»Ώβ€‹ο»Ώβ€Œβ€β€‹β€Œβ€Œβ€ο»Ώβ€β€Œβ€β€β€Œβ€Œο»Ώβ€Œβ€‹β€Œο»Ώβ€β€Œβ€‹β€ο»Ώβ€β€Œο»Ώβ€‹ο»Ώβ€Œο»Ώβ€Œβ€‹β€Œο»Ώβ€Œβ€Œβ€Œβ€β€Œβ€‹β€Œβ€β€β€Œβ€Œβ€ο»Ώο»Ώβ€‹β€β€Œβ€β€Œβ€β€β€Œβ€Œβ€β€Œβ€‹β€‹ο»Ώο»Ώβ€Œβ€Œβ€β€Œο»Ώβ€Œο»Ώβ€‹β€‹β€Œβ€β€ο»Ώβ€Œβ€Œβ€Œβ€β€Œβ€β€‹β€Œβ€Œο»Ώβ€Œβ€‹β€Œο»Ώβ€Œβ€Œβ€Œβ€β€Œβ€β€‹ο»Ώβ€Œβ€β€Œβ€Œβ€Œβ€Œβ€Œβ€ο»Ώβ€Œβ€Œβ€Œβ€‹β€Œβ€Œο»Ώβ€Œβ€β€Œο»Ώβ€Œβ€Œβ€Œβ€‹ο»Ώο»Ώβ€Œβ€ο»Ώβ€‹β€Œβ€β€Œβ€β€Œο»Ώβ€β€β€‹ο»Ώβ€Œβ€‹β€Œβ€ο»Ώβ€β€Œβ€‹β€Œο»Ώβ€Œβ€‹ο»Ώο»Ώβ€‹β€β€Œβ€β€Œο»Ώβ€Œβ€‹β€Œο»Ώβ€β€Œβ€Œο»Ώβ€‹β€‹β€Œβ€β€Œβ€Œβ€‹ο»Ώο»Ώβ€Œβ€Œβ€β€‹β€β€Œβ€ο»Ώβ€‹β€Œβ€ο»Ώο»Ώβ€Œβ€β€Œο»Ώβ€‹β€β€Œβ€β€Œο»Ώβ€‹β€‹β€Œβ€β€‹β€Œβ€Œο»Ώβ€Œβ€‹β€Œβ€β€β€‹β€‹ο»Ώο»Ώβ€Œβ€Œο»Ώβ€‹β€‹β€Œβ€β€‹β€Œβ€Œβ€β€Œο»Ώβ€Œβ€β€Œβ€Œβ€Œβ€‹β€‹β€β€Œο»Ώβ€Œβ€Œβ€Œβ€β€β€Œβ€Œβ€ο»Ώβ€‹β€Œβ€β€Œβ€‹β€Œβ€β€Œβ€Œβ€Œο»Ώβ€‹β€β€‹β€β€Œβ€Œβ€‹ο»Ώβ€Œβ€Œβ€Œβ€‹β€‹β€β€Œβ€Œο»Ώο»Ώβ€Œβ€β€ο»Ώβ€Œβ€β€Œβ€Œβ€Œο»Ώβ€β€Œβ€‹β€β€Œβ€Œβ€‹ο»Ώβ€‹ο»Ώβ€Œβ€‹β€Œβ€‹β€‹β€β€Œβ€Œβ€‹ο»Ώβ€‹ο»Ώβ€Œβ€‹β€Œβ€‹β€‹β€β€Œβ€Œβ€‹ο»Ώβ€‹β€β€‹ο»Ώβ€‹β€β€Œβ€‹β€β€β€‹ο»Ώβ€‹β€‹β€‹ο»Ώβ€Œο»Ώβ€Œο»Ώβ€β€β€‹β€ο»Ώβ€Œβ€Œβ€β€β€Œβ€Œβ€Œβ€‹β€β€Œβ€β€‹β€β€Œβ€ο»Ώβ€Œβ€Œβ€β€β€Œβ€Œβ€Œβ€‹β€‹β€Œβ€Œβ€Œβ€‹β€‹β€β€Œβ€Œβ€‹ο»Ώβ€‹β€β€‹ο»Ώβ€‹β€β€‹β€β€Œβ€Œβ€‹ο»Ώβ€Œβ€Œβ€Œβ€‹β€Œβ€‹β€‹β€ο»Ώβ€β€Œο»Ώβ€‹β€β€Œβ€β€β€Œβ€Œβ€β€‹ο»Ώβ€Œβ€β€β€‹β€Œβ€Œβ€Œβ€‹β€Œβ€β€Œβ€Œβ€Œο»Ώβ€β€‹β€Œο»Ώβ€Œβ€‹β€‹β€β€Œβ€Œβ€‹ο»Ώβ€Œβ€Œβ€Œβ€‹β€‹β€β€Œβ€Œο»Ώο»Ώβ€Œβ€β€ο»Ώβ€Œβ€β€Œβ€Œβ€Œο»Ώβ€β€Œβ€‹β€β€Œβ€Œβ€‹ο»Ώβ€‹ο»Ώβ€Œβ€‹β€Œβ€‹β€‹β€β€Œβ€Œβ€‹ο»Ώβ€‹ο»Ώβ€Œβ€‹β€Œβ€‹β€‹β€β€Œβ€Œβ€‹ο»Ώβ€‹β€β€‹ο»Ώβ€‹β€β€‹ο»Ώβ€‹β€β€Œβ€β€β€β€Œο»Ώβ€‹β€‹β€Œβ€Œβ€β€β€Œο»Ώβ€Œβ€β€Œο»Ώβ€‹β€Œβ€‹ο»Ώβ€Œβ€‹β€Œο»Ώβ€Œβ€Œβ€Œβ€β€‹β€Œβ€Œο»Ώβ€‹ο»Ώβ€Œβ€Œβ€‹β€Œβ€Œβ€β€β€β€‹β€β€Œβ€Œβ€‹ο»Ώβ€‹β€β€‹ο»Ώβ€‹β€β€‹β€β€Œβ€Œβ€‹ο»Ώβ€Œβ€Œβ€Œβ€‹β€Œβ€‹β€‹β€ο»Ώβ€β€Œβ€β€‹ο»Ώβ€Œβ€β€β€‹β€Œβ€β€β€Œβ€Œβ€ο»Ώβ€‹β€Œβ€β€Œβ€‹β€Œο»Ώβ€‹β€β€Œβ€β€Œβ€Œβ€Œβ€ο»Ώβ€β€‹β€β€Œβ€Œβ€‹ο»Ώβ€Œβ€Œβ€Œβ€‹β€‹β€β€Œβ€Œο»Ώο»Ώβ€Œβ€β€ο»Ώβ€Œβ€β€Œβ€Œβ€Œο»Ώβ€β€Œβ€‹β€β€Œβ€Œβ€‹ο»Ώβ€‹ο»Ώβ€Œβ€‹β€Œβ€‹β€‹β€β€Œβ€Œβ€‹ο»Ώβ€‹ο»Ώβ€Œβ€‹β€Œβ€‹β€‹β€β€Œβ€Œβ€‹ο»Ώβ€‹β€β€‹ο»Ώβ€‹β€β€Œβ€β€‹β€Œβ€Œβ€β€Œο»Ώβ€Œβ€Œο»Ώο»Ώβ€Œο»Ώβ€‹β€Œβ€Œο»Ώβ€β€‹β€Œο»Ώβ€Œβ€β€Œο»Ώβ€‹β€β€Œβ€β€‹β€Œβ€‹ο»Ώβ€β€Œβ€Œβ€Œβ€β€‹β€Œβ€β€‹β€β€Œβ€‹ο»Ώβ€‹β€‹β€β€Œβ€Œβ€‹ο»Ώβ€‹β€β€‹ο»Ώβ€‹β€β€‹β€β€Œβ€Œβ€‹ο»Ώβ€Œβ€Œβ€Œβ€‹β€Œβ€‹β€‹β€ο»Ώβ€β€Œο»Ώβ€Œβ€‹β€Œβ€β€Œβ€Œβ€Œο»Ώβ€β€‹β€Œο»Ώβ€Œβ€‹β€‹β€β€Œβ€β€Œο»Ώβ€‹β€‹β€Œβ€β€Œβ€Œβ€Œο»Ώβ€‹β€β€Œο»Ώβ€‹ο»Ώβ€Œο»Ώβ€‹β€‹β€Œβ€β€Œβ€Œβ€Œβ€β€‹ο»Ώβ€Œο»Ώβ€Œβ€‹β€Œβ€β€β€Œβ€Œο»Ώβ€Œβ€β€Œβ€β€Œβ€Œβ€‹ο»Ώο»Ώβ€Œβ€Œο»Ώβ€‹β€‹β€Œο»Ώβ€Œβ€Œβ€Œβ€β€‹β€β€Œβ€ο»Ώβ€‹β€Œβ€β€β€Œβ€Œο»Ώβ€‹ο»Ώβ€Œβ€β€β€‹β€Œβ€β€Œβ€Œβ€Œβ€β€Œβ€‹β€‹β€β€‹β€β€Œο»Ώο»Ώβ€Œ (or similar) gives a link to a 7-zip archive at: β€‹β€‹β€‹β€‹β€Œο»Ώβ€ο»Ώβ€‹β€β€‹β€β€Œβ€ο»Ώο»Ώβ€Œο»Ώβ€‹β€β€Œβ€β€β€Œβ€Œβ€β€Œο»Ώβ€Œβ€β€β€Œβ€Œβ€ο»Ώβ€β€‹β€β€‹β€β€‹ο»Ώβ€β€β€‹β€β€‹β€β€Œο»Ώβ€‹ο»Ώβ€Œβ€β€‹β€Œβ€Œβ€ο»Ώβ€β€Œβ€β€β€Œβ€Œο»Ώβ€Œβ€‹β€Œο»Ώβ€β€Œβ€‹β€ο»Ώβ€β€Œβ€β€β€Œβ€Œβ€ο»Ώο»Ώβ€‹β€β€‹β€β€‹β€ο»Ώβ€‹β€‹β€β€‹β€β€Œβ€β€β€‹β€Œο»Ώβ€‹β€β€Œβ€β€Œβ€Œβ€Œβ€β€Œβ€β€‹β€β€‹β€β€‹ο»Ώβ€β€β€‹β€β€‹β€β€Œβ€β€β€‹β€Œο»Ώβ€Œβ€‹β€Œο»Ώβ€Œβ€‹β€Œο»Ώβ€‹β€‹β€Œο»Ώβ€‹ο»Ώβ€‹ο»Ώβ€β€β€‹β€ο»Ώο»Ώβ€‹β€ο»Ώο»Ώβ€Œβ€β€β€Œβ€Œβ€ο»Ώβ€β€Œο»Ώβ€Œβ€‹β€Œβ€β€Œβ€Œβ€Œβ€ο»Ώβ€‹β€‹ο»Ώβ€Œβ€‹β€‹ο»Ώβ€Œο»Ώβ€‹ο»Ώβ€‹β€Œβ€‹β€ο»Ώβ€β€Œο»Ώβ€‹ο»Ώβ€Œβ€β€‹β€Œβ€Œβ€ο»Ώβ€β€Œβ€β€β€Œβ€Œο»Ώβ€Œβ€‹β€Œο»Ώβ€β€Œβ€‹β€ο»Ώβ€β€Œο»Ώβ€‹ο»Ώβ€Œο»Ώβ€Œβ€‹β€Œο»Ώβ€Œβ€Œβ€Œβ€β€Œβ€‹β€Œβ€β€β€Œβ€Œβ€ο»Ώο»Ώβ€‹β€ο»Ώο»Ώβ€Œβ€β€β€Œβ€Œβ€ο»Ώβ€β€Œο»Ώβ€Œβ€‹β€Œβ€β€Œβ€Œβ€Œβ€ο»Ώβ€β€Œο»Ώβ€Œβ€‹β€‹β€ο»Ώο»Ώβ€Œβ€β€Œβ€Œβ€Œβ€β€Œβ€‹β€Œβ€β€β€Œβ€Œο»Ώβ€Œβ€‹β€‹β€ο»Ώο»Ώβ€Œβ€ο»Ώβ€Œβ€Œβ€ο»Ώο»Ώβ€Œβ€β€Œβ€‹β€Œβ€β€Œβ€Œβ€‹ο»Ώο»Ώβ€Œβ€Œο»Ώβ€‹β€‹β€Œο»Ώβ€‹β€β€Œβ€β€Œβ€Œβ€Œο»Ώβ€‹ο»Ώβ€Œβ€β€Œβ€Œβ€Œβ€ο»Ώβ€β€Œο»Ώβ€Œβ€‹β€Œβ€β€‹β€Œβ€Œο»Ώβ€Œβ€‹β€Œβ€β€β€Œβ€Œβ€ο»Ώο»Ώβ€Œβ€ο»Ώβ€β€‹ο»Ώβ€ο»Ώβ€Œβ€β€β€Œβ€Œβ€β€Œβ€‹β€‹ο»Ώο»Ώβ€Œβ€Œβ€β€Œο»Ώβ€Œο»Ώβ€‹β€‹β€Œβ€β€ο»Ώβ€Œβ€Œβ€Œβ€β€Œβ€β€‹β€Œβ€Œο»Ώβ€Œβ€‹β€Œο»Ώβ€Œβ€Œβ€Œβ€β€Œβ€β€‹ο»Ώβ€Œβ€β€Œβ€Œβ€Œβ€Œβ€Œβ€ο»Ώβ€Œβ€Œβ€Œβ€‹β€Œβ€Œο»Ώβ€Œβ€β€Œο»Ώβ€Œβ€Œβ€Œβ€‹ο»Ώο»Ώβ€Œβ€ο»Ώβ€‹β€Œβ€β€Œβ€β€Œο»Ώβ€β€β€‹ο»Ώβ€Œβ€‹β€Œβ€ο»Ώβ€β€Œβ€‹β€Œο»Ώβ€Œβ€‹ο»Ώο»Ώβ€‹ο»Ώβ€ο»Ώβ€Œο»Ώβ€Œβ€‹β€Œο»Ώβ€β€Œβ€Œο»Ώβ€‹β€‹β€Œβ€β€Œβ€Œβ€‹ο»Ώο»Ώβ€Œβ€Œβ€β€‹β€β€Œβ€ο»Ώβ€‹β€Œβ€ο»Ώο»Ώβ€Œβ€β€Œο»Ώβ€‹ο»Ώβ€ο»Ώβ€Œο»Ώβ€‹β€‹β€Œβ€β€‹β€Œβ€Œο»Ώβ€Œβ€‹β€Œβ€β€β€‹β€‹ο»Ώο»Ώβ€Œβ€Œο»Ώβ€‹β€‹β€Œβ€β€‹β€Œβ€Œβ€β€Œο»Ώβ€Œβ€β€Œβ€Œβ€Œβ€‹β€‹β€β€Œο»Ώβ€Œβ€Œβ€Œβ€β€β€Œβ€Œβ€ο»Ώβ€‹β€Œβ€β€Œβ€‹β€Œβ€β€Œβ€Œβ€Œο»Ώβ€‹β€β€‹β€β€Œβ€Œβ€‹ο»Ώβ€Œβ€Œβ€Œβ€‹β€‹β€β€Œβ€Œο»Ώο»Ώβ€Œβ€β€ο»Ώβ€Œβ€β€Œβ€Œβ€Œο»Ώβ€β€Œβ€‹β€β€Œβ€Œβ€‹ο»Ώβ€‹ο»Ώβ€Œβ€‹β€Œβ€‹β€‹β€β€Œβ€Œβ€‹ο»Ώβ€‹ο»Ώβ€Œβ€‹β€Œβ€‹β€‹β€β€Œβ€Œβ€‹ο»Ώβ€‹β€β€‹ο»Ώβ€‹β€β€Œβ€‹β€β€β€‹ο»Ώβ€‹β€‹β€‹ο»Ώβ€Œο»Ώβ€Œο»Ώβ€β€β€‹β€ο»Ώβ€Œβ€Œβ€β€β€Œβ€Œβ€Œβ€‹β€β€Œβ€β€‹β€β€Œβ€ο»Ώβ€Œβ€Œβ€β€β€Œβ€Œβ€Œβ€‹β€‹β€Œβ€Œβ€Œβ€‹β€‹β€β€Œβ€Œβ€‹ο»Ώβ€‹β€β€‹ο»Ώβ€‹β€β€‹β€β€Œβ€Œβ€‹ο»Ώβ€Œβ€Œβ€Œβ€‹β€Œβ€‹β€‹β€ο»Ώβ€β€Œο»Ώβ€‹β€β€Œβ€β€β€Œβ€Œβ€β€‹ο»Ώβ€Œβ€β€β€‹β€Œβ€Œβ€Œβ€‹β€Œβ€β€Œβ€Œβ€Œο»Ώβ€β€‹β€Œο»Ώβ€Œβ€‹β€‹β€β€Œβ€Œβ€‹ο»Ώβ€Œβ€Œβ€Œβ€‹β€‹β€β€Œβ€Œο»Ώο»Ώβ€Œβ€β€ο»Ώβ€Œβ€β€Œβ€Œβ€Œο»Ώβ€β€Œβ€‹β€β€Œβ€Œβ€‹ο»Ώβ€‹ο»Ώβ€Œβ€‹β€Œβ€‹β€‹β€β€Œβ€Œβ€‹ο»Ώβ€‹ο»Ώβ€Œβ€‹β€Œβ€‹β€‹β€β€Œβ€Œβ€‹ο»Ώβ€‹β€β€‹ο»Ώβ€‹β€β€‹ο»Ώβ€‹β€β€Œβ€β€β€β€Œο»Ώβ€‹β€‹β€Œβ€Œβ€β€β€Œο»Ώβ€Œβ€β€Œο»Ώβ€‹β€Œβ€‹ο»Ώβ€Œβ€‹β€Œο»Ώβ€Œβ€Œβ€Œβ€β€‹β€Œβ€Œο»Ώβ€‹ο»Ώβ€Œβ€Œβ€‹β€Œβ€Œβ€β€β€β€‹β€β€Œβ€Œβ€‹ο»Ώβ€‹β€β€‹ο»Ώβ€‹β€β€‹β€β€Œβ€Œβ€‹ο»Ώβ€Œβ€Œβ€Œβ€‹β€Œβ€‹β€‹β€ο»Ώβ€β€Œβ€β€‹ο»Ώβ€Œβ€β€β€‹β€Œβ€β€β€Œβ€Œβ€ο»Ώβ€‹β€Œβ€β€Œβ€‹β€Œο»Ώβ€‹β€β€Œβ€β€Œβ€Œβ€Œβ€ο»Ώβ€β€‹β€β€Œβ€Œβ€‹ο»Ώβ€Œβ€Œβ€Œβ€‹β€‹β€β€Œβ€Œο»Ώο»Ώβ€Œβ€β€ο»Ώβ€Œβ€β€Œβ€Œβ€Œο»Ώβ€β€Œβ€‹β€β€Œβ€Œβ€‹ο»Ώβ€‹ο»Ώβ€Œβ€‹β€Œβ€‹β€‹β€β€Œβ€Œβ€‹ο»Ώβ€‹ο»Ώβ€Œβ€‹β€Œβ€‹β€‹β€β€Œβ€Œβ€‹ο»Ώβ€‹β€β€‹ο»Ώβ€‹β€β€Œβ€β€‹β€Œβ€Œβ€‹β€‹β€Œβ€Œβ€Œβ€Œβ€β€Œο»Ώβ€‹ο»Ώβ€‹ο»Ώβ€‹β€β€Œβ€‹β€Œβ€Œβ€Œο»Ώβ€‹ο»Ώβ€Œο»Ώβ€β€‹β€Œο»Ώβ€Œο»Ώβ€‹ο»Ώβ€Œο»Ώβ€Œβ€Œβ€Œο»Ώβ€Œβ€‹ο»Ώβ€β€‹β€β€Œβ€Œβ€‹ο»Ώβ€‹β€β€‹ο»Ώβ€‹β€β€‹β€β€Œβ€Œβ€‹ο»Ώβ€Œβ€Œβ€Œβ€‹β€Œβ€‹β€‹β€ο»Ώβ€β€Œο»Ώβ€Œβ€‹β€Œβ€β€Œβ€Œβ€Œο»Ώβ€β€‹β€Œο»Ώβ€Œβ€‹β€‹ο»Ώο»Ώο»Ώβ€Œβ€β€‹β€β€Œβ€β€‹β€Œβ€Œο»Ώβ€‹ο»Ώβ€Œβ€β€Œβ€Œβ€Œβ€Œβ€Œβ€Œβ€Œο»Ώβ€‹β€β€Œβ€ο»Ώβ€‹β€‹ο»Ώο»Ώβ€Œβ€Œβ€β€β€‹β€Œο»Ώβ€Œβ€‹β€Œο»Ώβ€Œβ€‹β€Œο»Ώβ€‹β€‹β€Œο»Ώβ€‹ο»Ώβ€‹β€β€Œβ€Œβ€‹ο»Ώβ€‹ο»Ώβ€Œβ€‹β€‹β€Œβ€‹β€β€Œβ€Œβ€‹ο»Ώβ€‹β€β€Œβ€‹β€Œβ€β€‹β€β€Œβ€Œβ€‹ο»Ώβ€‹β€β€Œβ€‹β€Œβ€β€Œβ€β€β€Œβ€Œβ€ο»Ώβ€β€Œο»Ώβ€Œβ€‹β€Œβ€β€Œβ€Œβ€Œβ€ο»Ώβ€‹β€‹ο»Ώβ€Œβ€‹β€‹ο»Ώβ€Œο»Ώβ€‹ο»Ώβ€‹β€Œβ€‹β€ο»Ώβ€β€Œο»Ώβ€‹ο»Ώβ€Œβ€β€‹β€Œβ€Œβ€ο»Ώβ€β€Œβ€β€β€Œβ€Œο»Ώβ€Œβ€‹β€Œο»Ώβ€β€Œβ€‹β€ο»Ώβ€β€Œο»Ώβ€‹ο»Ώβ€Œο»Ώβ€Œβ€‹β€Œο»Ώβ€Œβ€Œβ€Œβ€β€Œβ€‹β€Œβ€β€β€Œβ€Œβ€ο»Ώο»Ώβ€‹β€β€Œβ€β€Œβ€β€β€Œβ€Œβ€β€Œβ€‹β€‹ο»Ώο»Ώβ€Œβ€Œβ€β€Œο»Ώβ€Œο»Ώβ€‹β€‹β€Œβ€β€ο»Ώβ€Œβ€Œβ€Œβ€β€Œβ€β€‹β€Œβ€Œο»Ώβ€Œβ€‹β€Œο»Ώβ€Œβ€Œβ€Œβ€β€Œβ€β€‹ο»Ώβ€Œβ€β€Œβ€Œβ€Œβ€Œβ€Œβ€ο»Ώβ€Œβ€Œβ€Œβ€‹β€Œβ€Œο»Ώβ€Œβ€β€Œο»Ώβ€Œβ€Œβ€Œβ€‹ο»Ώο»Ώβ€Œβ€ο»Ώβ€‹β€Œβ€β€Œβ€β€Œο»Ώβ€β€β€‹ο»Ώβ€Œβ€‹β€Œβ€ο»Ώβ€β€Œβ€‹β€Œο»Ώβ€Œβ€‹ο»Ώο»Ώβ€‹β€β€Œβ€β€Œο»Ώβ€Œβ€‹β€Œο»Ώβ€β€Œβ€Œο»Ώβ€‹β€‹β€Œβ€β€Œβ€Œβ€‹ο»Ώο»Ώβ€Œβ€Œβ€β€‹β€β€Œβ€ο»Ώβ€‹β€Œβ€ο»Ώο»Ώβ€Œβ€β€Œο»Ώβ€‹β€β€Œβ€β€Œο»Ώβ€‹β€‹β€Œβ€β€‹β€Œβ€Œο»Ώβ€Œβ€‹β€Œβ€β€β€‹β€‹ο»Ώο»Ώβ€Œβ€Œο»Ώβ€‹β€‹β€Œβ€β€‹β€Œβ€Œβ€β€Œο»Ώβ€Œβ€β€Œβ€Œβ€Œβ€‹β€‹β€β€Œο»Ώβ€Œβ€Œβ€Œβ€β€β€Œβ€Œβ€ο»Ώβ€‹β€Œβ€β€Œβ€‹β€Œβ€β€Œβ€Œβ€Œο»Ώβ€‹β€β€‹β€β€Œβ€Œβ€‹ο»Ώβ€Œβ€Œβ€Œβ€‹β€‹β€β€Œβ€Œο»Ώο»Ώβ€Œβ€β€ο»Ώβ€Œβ€β€Œβ€Œβ€Œο»Ώβ€β€Œβ€‹β€β€Œβ€Œβ€‹ο»Ώβ€‹ο»Ώβ€Œβ€‹β€Œβ€‹β€‹β€β€Œβ€Œβ€‹ο»Ώβ€‹ο»Ώβ€Œβ€‹β€Œβ€‹β€‹β€β€Œβ€Œβ€‹ο»Ώβ€‹β€β€‹ο»Ώβ€‹β€β€Œβ€‹β€β€β€‹ο»Ώβ€‹β€‹β€‹ο»Ώβ€Œο»Ώβ€Œο»Ώβ€β€β€‹β€ο»Ώβ€Œβ€Œβ€β€β€Œβ€Œβ€Œβ€‹β€β€Œβ€β€‹β€β€Œβ€ο»Ώβ€Œβ€Œβ€β€β€Œβ€Œβ€Œβ€‹β€‹β€Œβ€Œβ€Œβ€‹β€‹β€β€Œβ€Œβ€‹ο»Ώβ€‹β€β€‹ο»Ώβ€‹β€β€‹β€β€Œβ€Œβ€‹ο»Ώβ€Œβ€Œβ€Œβ€‹β€Œβ€‹β€‹β€ο»Ώβ€β€Œο»Ώβ€‹β€β€Œβ€β€β€Œβ€Œβ€β€‹ο»Ώβ€Œβ€β€β€‹β€Œβ€Œβ€Œβ€‹β€Œβ€β€Œβ€Œβ€Œο»Ώβ€β€‹β€Œο»Ώβ€Œβ€‹β€‹β€β€Œβ€Œβ€‹ο»Ώβ€Œβ€Œβ€Œβ€‹β€‹β€β€Œβ€Œο»Ώο»Ώβ€Œβ€β€ο»Ώβ€Œβ€β€Œβ€Œβ€Œο»Ώβ€β€Œβ€‹β€β€Œβ€Œβ€‹ο»Ώβ€‹ο»Ώβ€Œβ€‹β€Œβ€‹β€‹β€β€Œβ€Œβ€‹ο»Ώβ€‹ο»Ώβ€Œβ€‹β€Œβ€‹β€‹β€β€Œβ€Œβ€‹ο»Ώβ€‹β€β€‹ο»Ώβ€‹β€β€‹ο»Ώβ€‹β€β€Œβ€β€β€β€Œο»Ώβ€‹β€‹β€Œβ€Œβ€β€β€Œο»Ώβ€Œβ€β€Œο»Ώβ€‹β€Œβ€‹ο»Ώβ€Œβ€‹β€Œο»Ώβ€Œβ€Œβ€Œβ€β€‹β€Œβ€Œο»Ώβ€‹ο»Ώβ€Œβ€Œβ€‹β€Œβ€Œβ€β€β€β€‹β€β€Œβ€Œβ€‹ο»Ώβ€‹β€β€‹ο»Ώβ€‹β€β€‹β€β€Œβ€Œβ€‹ο»Ώβ€Œβ€Œβ€Œβ€‹β€Œβ€‹β€‹β€ο»Ώβ€β€Œβ€β€‹ο»Ώβ€Œβ€β€β€‹β€Œβ€β€β€Œβ€Œβ€ο»Ώβ€‹β€Œβ€β€Œβ€‹β€Œο»Ώβ€‹β€β€Œβ€β€Œβ€Œβ€Œβ€ο»Ώβ€β€‹β€β€Œβ€Œβ€‹ο»Ώβ€Œβ€Œβ€Œβ€‹β€‹β€β€Œβ€Œο»Ώο»Ώβ€Œβ€β€ο»Ώβ€Œβ€β€Œβ€Œβ€Œο»Ώβ€β€Œβ€‹β€β€Œβ€Œβ€‹ο»Ώβ€‹ο»Ώβ€Œβ€‹β€Œβ€‹β€‹β€β€Œβ€Œβ€‹ο»Ώβ€‹ο»Ώβ€Œβ€‹β€Œβ€‹β€‹β€β€Œβ€Œβ€‹ο»Ώβ€‹β€β€‹ο»Ώβ€‹β€β€Œβ€β€‹β€Œβ€Œβ€‹β€‹β€Œβ€Œβ€Œβ€Œβ€β€Œο»Ώβ€‹ο»Ώβ€‹ο»Ώβ€‹β€β€Œβ€‹β€Œβ€Œβ€Œο»Ώβ€‹ο»Ώβ€Œο»Ώβ€β€‹β€Œο»Ώβ€Œο»Ώβ€‹ο»Ώβ€Œο»Ώβ€Œβ€Œβ€Œο»Ώβ€Œβ€‹ο»Ώβ€β€‹β€β€Œβ€Œβ€‹ο»Ώβ€‹β€β€‹ο»Ώβ€‹β€β€‹β€β€Œβ€Œβ€‹ο»Ώβ€Œβ€Œβ€Œβ€‹β€Œβ€‹β€‹β€ο»Ώβ€β€Œο»Ώβ€Œβ€‹β€Œβ€β€Œβ€Œβ€Œο»Ώβ€β€‹β€Œο»Ώβ€Œβ€‹β€‹β€β€Œβ€β€Œο»Ώβ€‹β€‹β€Œβ€β€Œβ€Œβ€Œο»Ώβ€‹β€β€Œο»Ώβ€‹ο»Ώβ€Œο»Ώβ€‹β€‹β€Œβ€β€Œβ€Œβ€Œβ€β€‹ο»Ώβ€Œο»Ώβ€Œβ€‹β€Œβ€β€β€Œβ€Œο»Ώβ€Œβ€β€Œβ€β€Œβ€Œβ€‹ο»Ώο»Ώβ€Œβ€Œο»Ώβ€‹β€‹β€Œο»Ώβ€Œβ€Œβ€Œβ€β€‹β€β€Œβ€ο»Ώβ€‹β€Œβ€β€β€Œβ€Œο»Ώβ€‹ο»Ώβ€Œβ€β€β€‹β€Œβ€β€Œβ€Œβ€Œβ€β€Œβ€‹β€‹β€β€‹β€β€Œο»Ώο»Ώβ€Œ<a class="bx ih" href="http://45.79.17.44/d0wn_th3_r4bb1t_h0l3.7z">http://45.79.17.44/d0wn_th3_r4bb1t_h0l3.7z</a>β€‹β€‹β€‹β€‹β€Œο»Ώβ€ο»Ώβ€‹β€β€‹β€β€Œβ€ο»Ώο»Ώβ€Œο»Ώβ€‹β€β€Œβ€β€β€Œβ€Œβ€β€Œο»Ώβ€Œβ€β€β€Œβ€Œβ€ο»Ώβ€β€‹β€β€‹β€β€‹ο»Ώβ€β€β€‹β€β€‹β€β€Œο»Ώβ€‹ο»Ώβ€Œβ€β€‹β€Œβ€Œβ€ο»Ώβ€β€Œβ€β€β€Œβ€Œο»Ώβ€Œβ€‹β€Œο»Ώβ€β€Œβ€‹β€ο»Ώβ€β€Œβ€β€β€Œβ€Œβ€ο»Ώο»Ώβ€‹β€β€‹β€β€‹β€ο»Ώβ€‹β€‹β€β€‹β€β€Œβ€β€β€‹β€Œο»Ώβ€‹β€β€Œβ€β€Œβ€Œβ€Œβ€β€Œβ€β€‹β€β€‹β€β€‹ο»Ώβ€β€β€‹β€β€‹β€β€Œβ€β€β€‹β€Œο»Ώβ€Œβ€‹β€Œο»Ώβ€Œβ€‹β€Œο»Ώβ€‹β€‹β€Œο»Ώβ€‹ο»Ώβ€‹ο»Ώβ€β€β€‹β€ο»Ώο»Ώβ€‹β€ο»Ώο»Ώβ€Œβ€β€β€Œβ€Œβ€ο»Ώβ€β€Œο»Ώβ€Œβ€‹β€Œβ€β€Œβ€Œβ€Œβ€ο»Ώβ€‹β€‹ο»Ώβ€Œβ€‹β€‹ο»Ώβ€Œο»Ώβ€‹ο»Ώβ€‹β€Œβ€‹β€ο»Ώβ€β€Œο»Ώβ€‹ο»Ώβ€Œβ€β€‹β€Œβ€Œβ€ο»Ώβ€β€Œβ€β€β€Œβ€Œο»Ώβ€Œβ€‹β€Œο»Ώβ€β€Œβ€‹β€ο»Ώβ€β€Œο»Ώβ€‹ο»Ώβ€Œο»Ώβ€Œβ€‹β€Œο»Ώβ€Œβ€Œβ€Œβ€β€Œβ€‹β€Œβ€β€β€Œβ€Œβ€ο»Ώο»Ώβ€‹β€ο»Ώο»Ώβ€Œβ€β€β€Œβ€Œβ€ο»Ώβ€β€Œο»Ώβ€Œβ€‹β€Œβ€β€Œβ€Œβ€Œβ€ο»Ώβ€β€Œο»Ώβ€Œβ€‹β€‹β€ο»Ώο»Ώβ€Œβ€β€Œβ€Œβ€Œβ€β€Œβ€‹β€Œβ€β€β€Œβ€Œο»Ώβ€Œβ€‹β€‹β€ο»Ώο»Ώβ€Œβ€ο»Ώβ€Œβ€Œβ€ο»Ώο»Ώβ€Œβ€β€Œβ€‹β€Œβ€β€Œβ€Œβ€‹ο»Ώο»Ώβ€Œβ€Œο»Ώβ€‹β€‹β€Œο»Ώβ€‹β€β€Œβ€β€Œβ€Œβ€Œο»Ώβ€‹ο»Ώβ€Œβ€β€Œβ€Œβ€Œβ€ο»Ώβ€β€Œο»Ώβ€Œβ€‹β€Œβ€β€‹β€Œβ€Œο»Ώβ€Œβ€‹β€Œβ€β€β€Œβ€Œβ€ο»Ώο»Ώβ€Œβ€ο»Ώβ€β€‹ο»Ώβ€ο»Ώβ€Œβ€β€β€Œβ€Œβ€β€Œβ€‹β€‹ο»Ώο»Ώβ€Œβ€Œβ€β€Œο»Ώβ€Œο»Ώβ€‹β€‹β€Œβ€β€ο»Ώβ€Œβ€Œβ€Œβ€β€Œβ€β€‹β€Œβ€Œο»Ώβ€Œβ€‹β€Œο»Ώβ€Œβ€Œβ€Œβ€β€Œβ€β€‹ο»Ώβ€Œβ€β€Œβ€Œβ€Œβ€Œβ€Œβ€ο»Ώβ€Œβ€Œβ€Œβ€‹β€Œβ€Œο»Ώβ€Œβ€β€Œο»Ώβ€Œβ€Œβ€Œβ€‹ο»Ώο»Ώβ€Œβ€ο»Ώβ€‹β€Œβ€β€Œβ€β€Œο»Ώβ€β€β€‹ο»Ώβ€Œβ€‹β€Œβ€ο»Ώβ€β€Œβ€‹β€Œο»Ώβ€Œβ€‹ο»Ώο»Ώβ€‹ο»Ώβ€ο»Ώβ€Œο»Ώβ€Œβ€‹β€Œο»Ώβ€β€Œβ€Œο»Ώβ€‹β€‹β€Œβ€β€Œβ€Œβ€‹ο»Ώο»Ώβ€Œβ€Œβ€β€‹β€β€Œβ€ο»Ώβ€‹β€Œβ€ο»Ώο»Ώβ€Œβ€β€Œο»Ώβ€‹ο»Ώβ€ο»Ώβ€Œο»Ώβ€‹β€‹β€Œβ€β€‹β€Œβ€Œο»Ώβ€Œβ€‹β€Œβ€β€β€‹β€‹ο»Ώο»Ώβ€Œβ€Œο»Ώβ€‹β€‹β€Œβ€β€‹β€Œβ€Œβ€β€Œο»Ώβ€Œβ€β€Œβ€Œβ€Œβ€‹β€‹β€β€Œο»Ώβ€Œβ€Œβ€Œβ€β€β€Œβ€Œβ€ο»Ώβ€‹β€Œβ€β€Œβ€‹β€Œβ€β€Œβ€Œβ€Œο»Ώβ€‹β€β€‹β€β€Œβ€Œβ€‹ο»Ώβ€Œβ€Œβ€Œβ€‹β€‹β€β€Œβ€Œο»Ώο»Ώβ€Œβ€β€ο»Ώβ€Œβ€β€Œβ€Œβ€Œο»Ώβ€β€Œβ€‹β€β€Œβ€Œβ€‹ο»Ώβ€‹ο»Ώβ€Œβ€‹β€Œβ€‹β€‹β€β€Œβ€Œβ€‹ο»Ώβ€‹ο»Ώβ€Œβ€‹β€Œβ€‹β€‹β€β€Œβ€Œβ€‹ο»Ώβ€‹β€β€‹ο»Ώβ€‹β€β€Œβ€‹β€β€β€‹ο»Ώβ€‹β€‹β€‹ο»Ώβ€Œο»Ώβ€Œο»Ώβ€β€β€‹β€ο»Ώβ€Œβ€Œβ€β€β€Œβ€Œβ€Œβ€‹β€β€Œβ€β€‹β€β€Œβ€ο»Ώβ€Œβ€Œβ€β€β€Œβ€Œβ€Œβ€‹β€‹β€Œβ€Œβ€Œβ€‹β€‹β€β€Œβ€Œβ€‹ο»Ώβ€‹β€β€‹ο»Ώβ€‹β€β€‹β€β€Œβ€Œβ€‹ο»Ώβ€Œβ€Œβ€Œβ€‹β€Œβ€‹β€‹β€ο»Ώβ€β€Œο»Ώβ€‹β€β€Œβ€β€β€Œβ€Œβ€β€‹ο»Ώβ€Œβ€β€β€‹β€Œβ€Œβ€Œβ€‹β€Œβ€β€Œβ€Œβ€Œο»Ώβ€β€‹β€Œο»Ώβ€Œβ€‹β€‹β€β€Œβ€Œβ€‹ο»Ώβ€Œβ€Œβ€Œβ€‹β€‹β€β€Œβ€Œο»Ώο»Ώβ€Œβ€β€ο»Ώβ€Œβ€β€Œβ€Œβ€Œο»Ώβ€β€Œβ€‹β€β€Œβ€Œβ€‹ο»Ώβ€‹ο»Ώβ€Œβ€‹β€Œβ€‹β€‹β€β€Œβ€Œβ€‹ο»Ώβ€‹ο»Ώβ€Œβ€‹β€Œβ€‹β€‹β€β€Œβ€Œβ€‹ο»Ώβ€‹β€β€‹ο»Ώβ€‹β€β€‹ο»Ώβ€‹β€β€Œβ€β€β€β€Œο»Ώβ€‹β€‹β€Œβ€Œβ€β€β€Œο»Ώβ€Œβ€β€Œο»Ώβ€‹β€Œβ€‹ο»Ώβ€Œβ€‹β€Œο»Ώβ€Œβ€Œβ€Œβ€β€‹β€Œβ€Œο»Ώβ€‹ο»Ώβ€Œβ€Œβ€‹β€Œβ€Œβ€β€β€β€‹β€β€Œβ€Œβ€‹ο»Ώβ€‹β€β€‹ο»Ώβ€‹β€β€‹β€β€Œβ€Œβ€‹ο»Ώβ€Œβ€Œβ€Œβ€‹β€Œβ€‹β€‹β€ο»Ώβ€β€Œβ€β€‹ο»Ώβ€Œβ€β€β€‹β€Œβ€β€β€Œβ€Œβ€ο»Ώβ€‹β€Œβ€β€Œβ€‹β€Œο»Ώβ€‹β€β€Œβ€β€Œβ€Œβ€Œβ€ο»Ώβ€β€‹β€β€Œβ€Œβ€‹ο»Ώβ€Œβ€Œβ€Œβ€‹β€‹β€β€Œβ€Œο»Ώο»Ώβ€Œβ€β€ο»Ώβ€Œβ€β€Œβ€Œβ€Œο»Ώβ€β€Œβ€‹β€β€Œβ€Œβ€‹ο»Ώβ€‹ο»Ώβ€Œβ€‹β€Œβ€‹β€‹β€β€Œβ€Œβ€‹ο»Ώβ€‹ο»Ώβ€Œβ€‹β€Œβ€‹β€‹β€β€Œβ€Œβ€‹ο»Ώβ€‹β€β€‹ο»Ώβ€‹β€β€‹ο»Ώβ€Œβ€β€Œο»Ώβ€Œβ€Œβ€Œβ€Œβ€β€β€Œβ€Œβ€Œβ€β€Œο»Ώβ€‹β€β€Œο»Ώβ€β€Œβ€Œβ€Œβ€Œβ€Œβ€Œβ€β€‹ο»Ώβ€Œο»Ώβ€Œβ€‹β€Œβ€β€‹β€β€Œβ€β€Œβ€Œβ€Œβ€β€‹β€Œβ€‹β€β€Œβ€Œβ€‹ο»Ώβ€‹β€β€‹ο»Ώβ€‹β€β€‹β€β€Œβ€Œβ€‹ο»Ώβ€Œβ€Œβ€Œβ€‹β€Œβ€‹β€‹β€ο»Ώβ€β€Œο»Ώβ€Œβ€‹β€Œβ€β€Œβ€Œβ€Œο»Ώβ€β€‹β€Œο»Ώβ€Œβ€‹β€‹ο»Ώο»Ώο»Ώβ€Œβ€β€‹β€β€Œβ€β€‹β€Œβ€Œο»Ώβ€‹ο»Ώβ€Œβ€β€Œβ€Œβ€Œβ€Œβ€Œβ€Œβ€Œο»Ώβ€‹β€β€Œβ€ο»Ώβ€‹β€‹ο»Ώο»Ώβ€Œβ€Œβ€β€β€‹β€Œο»Ώβ€Œβ€‹β€Œο»Ώβ€Œβ€‹β€Œο»Ώβ€‹β€‹β€Œο»Ώβ€‹ο»Ώβ€‹β€β€Œβ€Œβ€‹ο»Ώβ€‹ο»Ώβ€Œβ€‹β€‹β€Œβ€‹β€β€Œβ€Œβ€‹ο»Ώβ€‹β€β€Œβ€‹β€Œβ€β€‹β€β€Œβ€Œβ€‹ο»Ώβ€‹β€β€Œβ€‹β€Œβ€β€Œβ€β€β€Œβ€Œβ€ο»Ώβ€β€Œο»Ώβ€Œβ€‹β€Œβ€β€Œβ€Œβ€Œβ€ο»Ώβ€‹β€‹ο»Ώβ€Œβ€‹β€‹ο»Ώβ€Œο»Ώβ€‹ο»Ώβ€‹β€Œβ€‹β€ο»Ώβ€β€Œο»Ώβ€‹ο»Ώβ€Œβ€β€‹β€Œβ€Œβ€ο»Ώβ€β€Œβ€β€β€Œβ€Œο»Ώβ€Œβ€‹β€Œο»Ώβ€β€Œβ€‹β€ο»Ώβ€β€Œο»Ώβ€‹ο»Ώβ€Œο»Ώβ€Œβ€‹β€Œο»Ώβ€Œβ€Œβ€Œβ€β€Œβ€‹β€Œβ€β€β€Œβ€Œβ€ο»Ώο»Ώβ€‹β€β€Œβ€β€Œβ€β€β€Œβ€Œβ€β€Œβ€‹β€‹ο»Ώο»Ώβ€Œβ€Œβ€β€Œο»Ώβ€Œο»Ώβ€‹β€‹β€Œβ€β€ο»Ώβ€Œβ€Œβ€Œβ€β€Œβ€β€‹β€Œβ€Œο»Ώβ€Œβ€‹β€Œο»Ώβ€Œβ€Œβ€Œβ€β€Œβ€β€‹ο»Ώβ€Œβ€β€Œβ€Œβ€Œβ€Œβ€Œβ€ο»Ώβ€Œβ€Œβ€Œβ€‹β€Œβ€Œο»Ώβ€Œβ€β€Œο»Ώβ€Œβ€Œβ€Œβ€‹ο»Ώο»Ώβ€Œβ€ο»Ώβ€‹β€Œβ€β€Œβ€β€Œο»Ώβ€β€β€‹ο»Ώβ€Œβ€‹β€Œβ€ο»Ώβ€β€Œβ€‹β€Œο»Ώβ€Œβ€‹ο»Ώο»Ώβ€‹β€β€Œβ€β€Œο»Ώβ€Œβ€‹β€Œο»Ώβ€β€Œβ€Œο»Ώβ€‹β€‹β€Œβ€β€Œβ€Œβ€‹ο»Ώο»Ώβ€Œβ€Œβ€β€‹β€β€Œβ€ο»Ώβ€‹β€Œβ€ο»Ώο»Ώβ€Œβ€β€Œο»Ώβ€‹β€β€Œβ€β€Œο»Ώβ€‹β€‹β€Œβ€β€‹β€Œβ€Œο»Ώβ€Œβ€‹β€Œβ€β€β€‹β€‹ο»Ώο»Ώβ€Œβ€Œο»Ώβ€‹β€‹β€Œβ€β€‹β€Œβ€Œβ€β€Œο»Ώβ€Œβ€β€Œβ€Œβ€Œβ€‹β€‹β€β€Œο»Ώβ€Œβ€Œβ€Œβ€β€β€Œβ€Œβ€ο»Ώβ€‹β€Œβ€β€Œβ€‹β€Œβ€β€Œβ€Œβ€Œο»Ώβ€‹β€β€‹β€β€Œβ€Œβ€‹ο»Ώβ€Œβ€Œβ€Œβ€‹β€‹β€β€Œβ€Œο»Ώο»Ώβ€Œβ€β€ο»Ώβ€Œβ€β€Œβ€Œβ€Œο»Ώβ€β€Œβ€‹β€β€Œβ€Œβ€‹ο»Ώβ€‹ο»Ώβ€Œβ€‹β€Œβ€‹β€‹β€β€Œβ€Œβ€‹ο»Ώβ€‹ο»Ώβ€Œβ€‹β€Œβ€‹β€‹β€β€Œβ€Œβ€‹ο»Ώβ€‹β€β€‹ο»Ώβ€‹β€β€Œβ€‹β€β€β€‹ο»Ώβ€‹β€‹β€‹ο»Ώβ€Œο»Ώβ€Œο»Ώβ€β€β€‹β€ο»Ώβ€Œβ€Œβ€β€β€Œβ€Œβ€Œβ€‹β€β€Œβ€β€‹β€β€Œβ€ο»Ώβ€Œβ€Œβ€β€β€Œβ€Œβ€Œβ€‹β€‹β€Œβ€Œβ€Œβ€‹β€‹β€β€Œβ€Œβ€‹ο»Ώβ€‹β€β€‹ο»Ώβ€‹β€β€‹β€β€Œβ€Œβ€‹ο»Ώβ€Œβ€Œβ€Œβ€‹β€Œβ€‹β€‹β€ο»Ώβ€β€Œο»Ώβ€‹β€β€Œβ€β€β€Œβ€Œβ€β€‹ο»Ώβ€Œβ€β€β€‹β€Œβ€Œβ€Œβ€‹β€Œβ€β€Œβ€Œβ€Œο»Ώβ€β€‹β€Œο»Ώβ€Œβ€‹β€‹β€β€Œβ€Œβ€‹ο»Ώβ€Œβ€Œβ€Œβ€‹β€‹β€β€Œβ€Œο»Ώο»Ώβ€Œβ€β€ο»Ώβ€Œβ€β€Œβ€Œβ€Œο»Ώβ€β€Œβ€‹β€β€Œβ€Œβ€‹ο»Ώβ€‹ο»Ώβ€Œβ€‹β€Œβ€‹β€‹β€β€Œβ€Œβ€‹ο»Ώβ€‹ο»Ώβ€Œβ€‹β€Œβ€‹β€‹β€β€Œβ€Œβ€‹ο»Ώβ€‹β€β€‹ο»Ώβ€‹β€β€‹ο»Ώβ€‹β€β€Œβ€β€β€β€Œο»Ώβ€‹β€‹β€Œβ€Œβ€β€β€Œο»Ώβ€Œβ€β€Œο»Ώβ€‹β€Œβ€‹ο»Ώβ€Œβ€‹β€Œο»Ώβ€Œβ€Œβ€Œβ€β€‹β€Œβ€Œο»Ώβ€‹ο»Ώβ€Œβ€Œβ€‹β€Œβ€Œβ€β€β€β€‹β€β€Œβ€Œβ€‹ο»Ώβ€‹β€β€‹ο»Ώβ€‹β€β€‹β€β€Œβ€Œβ€‹ο»Ώβ€Œβ€Œβ€Œβ€‹β€Œβ€‹β€‹β€ο»Ώβ€β€Œβ€β€‹ο»Ώβ€Œβ€β€β€‹β€Œβ€β€β€Œβ€Œβ€ο»Ώβ€‹β€Œβ€β€Œβ€‹β€Œο»Ώβ€‹β€β€Œβ€β€Œβ€Œβ€Œβ€ο»Ώβ€β€‹β€β€Œβ€Œβ€‹ο»Ώβ€Œβ€Œβ€Œβ€‹β€‹β€β€Œβ€Œο»Ώο»Ώβ€Œβ€β€ο»Ώβ€Œβ€β€Œβ€Œβ€Œο»Ώβ€β€Œβ€‹β€β€Œβ€Œβ€‹ο»Ώβ€‹ο»Ώβ€Œβ€‹β€Œβ€‹β€‹β€β€Œβ€Œβ€‹ο»Ώβ€‹ο»Ώβ€Œβ€‹β€Œβ€‹β€‹β€β€Œβ€Œβ€‹ο»Ώβ€‹β€β€‹ο»Ώβ€‹β€β€‹ο»Ώβ€Œβ€β€Œο»Ώβ€Œβ€Œβ€Œβ€Œβ€β€β€Œβ€Œβ€Œβ€β€Œο»Ώβ€‹β€β€Œο»Ώβ€β€Œβ€Œβ€Œβ€Œβ€Œβ€Œβ€β€‹ο»Ώβ€Œο»Ώβ€Œβ€‹β€Œβ€β€‹β€β€Œβ€β€Œβ€Œβ€Œβ€β€‹β€Œβ€‹β€β€Œβ€Œβ€‹ο»Ώβ€‹β€β€‹ο»Ώβ€‹β€β€‹β€β€Œβ€Œβ€‹ο»Ώβ€Œβ€Œβ€Œβ€‹β€Œβ€‹β€‹β€ο»Ώβ€β€Œο»Ώβ€Œβ€‹β€Œβ€β€Œβ€Œβ€Œο»Ώβ€β€‹β€Œο»Ώβ€Œβ€‹β€‹β€β€Œβ€β€Œο»Ώβ€‹β€‹β€Œβ€β€Œβ€Œβ€Œο»Ώβ€‹β€β€Œο»Ώβ€‹ο»Ώβ€Œο»Ώβ€‹β€‹β€Œβ€β€Œβ€Œβ€Œβ€β€‹ο»Ώβ€Œο»Ώβ€Œβ€‹β€Œβ€β€β€Œβ€Œο»Ώβ€Œβ€β€Œβ€β€Œβ€Œβ€‹ο»Ώο»Ώβ€Œβ€Œο»Ώβ€‹β€‹β€Œο»Ώβ€Œβ€Œβ€Œβ€β€‹β€β€Œβ€ο»Ώβ€‹β€Œβ€β€β€Œβ€Œο»Ώβ€‹ο»Ώβ€Œβ€β€β€‹β€Œβ€β€Œβ€Œβ€Œβ€β€Œβ€‹β€‹β€β€‹β€β€Œο»Ώο»Ώβ€Œ

[Image: Image for post]β€‹β€‹β€‹β€‹β€Œο»Ώβ€ο»Ώβ€‹β€β€‹β€β€Œβ€ο»Ώο»Ώβ€Œο»Ώβ€‹β€β€Œβ€β€β€Œβ€Œβ€β€Œο»Ώβ€Œβ€β€β€Œβ€Œβ€ο»Ώβ€β€‹β€β€‹β€β€‹ο»Ώβ€β€β€‹β€β€‹β€β€Œο»Ώβ€‹ο»Ώβ€Œβ€β€‹β€Œβ€Œβ€ο»Ώβ€β€Œβ€β€β€Œβ€Œο»Ώβ€Œβ€‹β€Œο»Ώβ€β€Œβ€‹β€ο»Ώβ€β€Œβ€β€β€Œβ€Œβ€ο»Ώο»Ώβ€‹β€β€‹β€β€‹β€ο»Ώβ€‹β€‹β€β€‹β€β€Œβ€β€β€‹β€Œο»Ώβ€‹β€β€Œβ€β€Œβ€Œβ€Œβ€β€Œβ€β€‹β€β€‹β€β€‹ο»Ώβ€β€β€‹β€β€‹β€β€Œβ€β€β€‹β€Œο»Ώβ€Œβ€‹β€Œο»Ώβ€Œβ€‹β€Œο»Ώβ€‹β€‹β€Œο»Ώβ€‹ο»Ώβ€‹ο»Ώβ€β€β€‹β€ο»Ώο»Ώβ€‹β€ο»Ώο»Ώβ€Œβ€β€β€Œβ€Œβ€ο»Ώβ€β€Œο»Ώβ€Œβ€‹β€Œβ€β€Œβ€Œβ€Œβ€ο»Ώβ€‹β€‹ο»Ώβ€Œβ€‹β€‹ο»Ώβ€Œο»Ώβ€‹ο»Ώβ€‹β€Œβ€‹β€ο»Ώβ€β€Œο»Ώβ€‹ο»Ώβ€Œβ€β€‹β€Œβ€Œβ€ο»Ώβ€β€Œβ€β€β€Œβ€Œο»Ώβ€Œβ€‹β€Œο»Ώβ€β€Œβ€‹β€ο»Ώβ€β€Œο»Ώβ€‹ο»Ώβ€Œο»Ώβ€Œβ€‹β€Œο»Ώβ€Œβ€Œβ€Œβ€β€Œβ€‹β€Œβ€β€β€Œβ€Œβ€ο»Ώο»Ώβ€‹β€ο»Ώο»Ώβ€Œβ€β€β€Œβ€Œβ€ο»Ώβ€β€Œο»Ώβ€Œβ€‹β€Œβ€β€Œβ€Œβ€Œβ€ο»Ώβ€β€Œο»Ώβ€Œβ€‹β€‹β€ο»Ώο»Ώβ€Œβ€β€Œβ€Œβ€Œβ€β€Œβ€‹β€Œβ€β€β€Œβ€Œο»Ώβ€Œβ€‹β€‹β€ο»Ώο»Ώβ€Œβ€ο»Ώβ€Œβ€Œβ€ο»Ώο»Ώβ€Œβ€β€Œβ€‹β€Œβ€β€Œβ€Œβ€‹ο»Ώο»Ώβ€Œβ€Œο»Ώβ€‹β€‹β€Œο»Ώβ€‹β€β€Œβ€β€Œβ€Œβ€Œο»Ώβ€‹ο»Ώβ€Œβ€β€Œβ€Œβ€Œβ€ο»Ώβ€β€Œο»Ώβ€Œβ€‹β€Œβ€β€‹β€Œβ€Œο»Ώβ€Œβ€‹β€Œβ€β€β€Œβ€Œβ€ο»Ώο»Ώβ€Œβ€ο»Ώβ€β€‹ο»Ώβ€ο»Ώβ€Œβ€β€β€Œβ€Œβ€β€Œβ€‹β€‹ο»Ώο»Ώβ€Œβ€Œβ€β€Œο»Ώβ€Œο»Ώβ€‹β€‹β€Œβ€β€ο»Ώβ€Œβ€Œβ€Œβ€β€Œβ€β€‹β€Œβ€Œο»Ώβ€Œβ€‹β€Œο»Ώβ€Œβ€Œβ€Œβ€β€Œβ€β€‹ο»Ώβ€Œβ€β€Œβ€Œβ€Œβ€Œβ€Œβ€ο»Ώβ€Œβ€Œβ€Œβ€‹β€Œβ€Œο»Ώβ€Œβ€β€Œο»Ώβ€Œβ€Œβ€Œβ€‹ο»Ώο»Ώβ€Œβ€ο»Ώβ€‹β€Œβ€β€Œβ€β€Œο»Ώβ€β€β€‹ο»Ώβ€Œβ€‹β€Œβ€ο»Ώβ€β€Œβ€‹β€Œο»Ώβ€Œβ€‹ο»Ώο»Ώβ€‹ο»Ώβ€ο»Ώβ€Œο»Ώβ€Œβ€‹β€Œο»Ώβ€β€Œβ€Œο»Ώβ€‹β€‹β€Œβ€β€Œβ€Œβ€‹ο»Ώο»Ώβ€Œβ€Œβ€β€‹β€β€Œβ€ο»Ώβ€‹β€Œβ€ο»Ώο»Ώβ€Œβ€β€Œο»Ώβ€‹ο»Ώβ€ο»Ώβ€Œο»Ώβ€‹β€‹β€Œβ€β€‹β€Œβ€Œο»Ώβ€Œβ€‹β€Œβ€β€β€‹β€‹ο»Ώο»Ώβ€Œβ€Œο»Ώβ€‹β€‹β€Œβ€β€‹β€Œβ€Œβ€β€Œο»Ώβ€Œβ€β€Œβ€Œβ€Œβ€‹β€‹β€β€Œο»Ώβ€Œβ€Œβ€Œβ€β€β€Œβ€Œβ€ο»Ώβ€‹β€Œβ€β€Œβ€‹β€Œβ€β€Œβ€Œβ€Œο»Ώβ€‹β€β€‹β€β€Œβ€Œβ€‹ο»Ώβ€Œβ€Œβ€Œβ€‹β€‹β€β€Œβ€Œο»Ώο»Ώβ€Œβ€β€ο»Ώβ€Œβ€β€Œβ€Œβ€Œο»Ώβ€β€Œβ€‹β€β€Œβ€Œβ€‹ο»Ώβ€‹ο»Ώβ€Œβ€‹β€Œβ€‹β€‹β€β€Œβ€Œβ€‹ο»Ώβ€‹ο»Ώβ€Œβ€‹β€Œβ€‹β€‹β€β€Œβ€Œβ€‹ο»Ώβ€‹β€β€‹ο»Ώβ€‹β€β€Œβ€‹β€β€β€‹ο»Ώβ€‹β€‹β€‹ο»Ώβ€Œο»Ώβ€Œο»Ώβ€β€β€‹β€ο»Ώβ€Œβ€Œβ€β€β€Œβ€Œβ€Œβ€‹β€β€Œβ€β€‹β€β€Œβ€ο»Ώβ€Œβ€Œβ€β€β€Œβ€Œβ€Œβ€‹β€‹β€Œβ€Œβ€Œβ€‹β€‹β€β€Œβ€Œβ€‹ο»Ώβ€‹β€β€‹ο»Ώβ€‹β€β€‹β€β€Œβ€Œβ€‹ο»Ώβ€Œβ€Œβ€Œβ€‹β€Œβ€‹β€‹β€ο»Ώβ€β€Œο»Ώβ€‹β€β€Œβ€β€β€Œβ€Œβ€β€‹ο»Ώβ€Œβ€β€β€‹β€Œβ€Œβ€Œβ€‹β€Œβ€β€Œβ€Œβ€Œο»Ώβ€β€‹β€Œο»Ώβ€Œβ€‹β€‹β€β€Œβ€Œβ€‹ο»Ώβ€Œβ€Œβ€Œβ€‹β€‹β€β€Œβ€Œο»Ώο»Ώβ€Œβ€β€ο»Ώβ€Œβ€β€Œβ€Œβ€Œο»Ώβ€β€Œβ€‹β€β€Œβ€Œβ€‹ο»Ώβ€‹ο»Ώβ€Œβ€‹β€Œβ€‹β€‹β€β€Œβ€Œβ€‹ο»Ώβ€‹ο»Ώβ€Œβ€‹β€Œβ€‹β€‹β€β€Œβ€Œβ€‹ο»Ώβ€‹β€β€‹ο»Ώβ€‹β€β€Œβ€‹β€Œβ€Œβ€Œο»Ώβ€‹ο»Ώβ€‹ο»Ώβ€β€Œβ€Œβ€β€‹β€β€Œο»Ώβ€β€β€‹ο»Ώβ€Œβ€‹β€Œβ€‹ο»Ώβ€β€‹ο»Ώβ€Œβ€Œβ€‹ο»Ώβ€Œο»Ώβ€Œβ€Œβ€β€Œβ€‹ο»Ώβ€‹β€Œβ€Œο»Ώβ€‹β€β€‹β€β€Œβ€Œβ€‹ο»Ώβ€‹β€β€‹ο»Ώβ€‹β€β€‹β€β€Œβ€Œβ€‹ο»Ώβ€Œβ€Œβ€Œβ€‹β€Œβ€‹β€‹β€ο»Ώβ€β€Œβ€β€‹ο»Ώβ€Œβ€β€β€‹β€Œβ€β€β€Œβ€Œβ€ο»Ώβ€‹β€Œβ€β€Œβ€‹β€Œο»Ώβ€‹β€β€Œβ€β€Œβ€Œβ€Œβ€ο»Ώβ€β€‹β€β€Œβ€Œβ€‹ο»Ώβ€Œβ€Œβ€Œβ€‹β€‹β€β€Œβ€Œο»Ώο»Ώβ€Œβ€β€ο»Ώβ€Œβ€β€Œβ€Œβ€Œο»Ώβ€β€Œβ€‹β€β€Œβ€Œβ€‹ο»Ώβ€‹ο»Ώβ€Œβ€‹β€Œβ€‹β€‹β€β€Œβ€Œβ€‹ο»Ώβ€‹ο»Ώβ€Œβ€‹β€Œβ€‹β€‹β€β€Œβ€Œβ€‹ο»Ώβ€‹β€β€‹ο»Ώβ€‹β€β€Œο»Ώβ€‹β€β€Œβ€Œβ€β€Œβ€Œβ€ο»Ώβ€β€Œβ€‹β€β€Œβ€‹ο»Ώβ€Œο»Ώβ€Œβ€‹ο»Ώβ€β€Œβ€Œβ€β€Œβ€Œο»Ώβ€β€β€Œβ€β€β€Œβ€‹ο»Ώβ€‹β€β€Œο»Ώβ€Œβ€‹β€Œβ€‹β€ο»Ώβ€‹β€β€Œβ€Œβ€‹ο»Ώβ€‹β€β€‹ο»Ώβ€‹β€β€‹β€β€Œβ€Œβ€‹ο»Ώβ€Œβ€Œβ€Œβ€‹β€Œβ€‹β€‹β€ο»Ώβ€β€Œο»Ώβ€Œβ€‹β€Œβ€β€Œβ€Œβ€Œο»Ώβ€β€‹β€Œο»Ώβ€Œβ€‹β€‹ο»Ώο»Ώο»Ώβ€Œβ€β€‹β€β€Œβ€β€‹β€Œβ€Œο»Ώβ€‹ο»Ώβ€Œβ€β€Œβ€Œβ€Œβ€Œβ€Œβ€Œβ€Œο»Ώβ€‹β€β€Œβ€ο»Ώβ€‹β€‹ο»Ώο»Ώβ€Œβ€Œβ€β€β€‹β€Œο»Ώβ€Œβ€‹β€Œο»Ώβ€Œβ€‹β€Œο»Ώβ€‹β€‹β€Œο»Ώβ€‹ο»Ώβ€‹β€β€Œβ€Œβ€‹ο»Ώβ€‹ο»Ώβ€Œβ€‹β€‹β€Œβ€‹β€β€Œβ€Œβ€‹ο»Ώβ€‹β€β€Œβ€‹β€Œβ€β€‹β€β€Œβ€Œβ€‹ο»Ώβ€‹β€β€Œβ€‹β€Œβ€β€Œβ€β€β€Œβ€Œβ€ο»Ώβ€β€Œο»Ώβ€Œβ€‹β€Œβ€β€Œβ€Œβ€Œβ€ο»Ώβ€‹β€‹ο»Ώβ€Œβ€‹β€‹ο»Ώβ€Œο»Ώβ€‹ο»Ώβ€‹β€Œβ€‹β€ο»Ώβ€β€Œο»Ώβ€‹ο»Ώβ€Œβ€β€‹β€Œβ€Œβ€ο»Ώβ€β€Œβ€β€β€Œβ€Œο»Ώβ€Œβ€‹β€Œο»Ώβ€β€Œβ€‹β€ο»Ώβ€β€Œο»Ώβ€‹ο»Ώβ€Œο»Ώβ€Œβ€‹β€Œο»Ώβ€Œβ€Œβ€Œβ€β€Œβ€‹β€Œβ€β€β€Œβ€Œβ€ο»Ώο»Ώβ€‹β€β€Œβ€β€Œβ€β€β€Œβ€Œβ€β€Œβ€‹β€‹ο»Ώο»Ώβ€Œβ€Œβ€β€Œο»Ώβ€Œο»Ώβ€‹β€‹β€Œβ€β€ο»Ώβ€Œβ€Œβ€Œβ€β€Œβ€β€‹β€Œβ€Œο»Ώβ€Œβ€‹β€Œο»Ώβ€Œβ€Œβ€Œβ€β€Œβ€β€‹ο»Ώβ€Œβ€β€Œβ€Œβ€Œβ€Œβ€Œβ€ο»Ώβ€Œβ€Œβ€Œβ€‹β€Œβ€Œο»Ώβ€Œβ€β€Œο»Ώβ€Œβ€Œβ€Œβ€‹ο»Ώο»Ώβ€Œβ€ο»Ώβ€‹β€Œβ€β€Œβ€β€Œο»Ώβ€β€β€‹ο»Ώβ€Œβ€‹β€Œβ€ο»Ώβ€β€Œβ€‹β€Œο»Ώβ€Œβ€‹ο»Ώο»Ώβ€‹β€β€Œβ€β€Œο»Ώβ€Œβ€‹β€Œο»Ώβ€β€Œβ€Œο»Ώβ€‹β€‹β€Œβ€β€Œβ€Œβ€‹ο»Ώο»Ώβ€Œβ€Œβ€β€‹β€β€Œβ€ο»Ώβ€‹β€Œβ€ο»Ώο»Ώβ€Œβ€β€Œο»Ώβ€‹β€β€Œβ€β€Œο»Ώβ€‹β€‹β€Œβ€β€‹β€Œβ€Œο»Ώβ€Œβ€‹β€Œβ€β€β€‹β€‹ο»Ώο»Ώβ€Œβ€Œο»Ώβ€‹β€‹β€Œβ€β€‹β€Œβ€Œβ€β€Œο»Ώβ€Œβ€β€Œβ€Œβ€Œβ€‹β€‹β€β€Œο»Ώβ€Œβ€Œβ€Œβ€β€β€Œβ€Œβ€ο»Ώβ€‹β€Œβ€β€Œβ€‹β€Œβ€β€Œβ€Œβ€Œο»Ώβ€‹β€β€‹β€β€Œβ€Œβ€‹ο»Ώβ€Œβ€Œβ€Œβ€‹β€‹β€β€Œβ€Œο»Ώο»Ώβ€Œβ€β€ο»Ώβ€Œβ€β€Œβ€Œβ€Œο»Ώβ€β€Œβ€‹β€β€Œβ€Œβ€‹ο»Ώβ€‹ο»Ώβ€Œβ€‹β€Œβ€‹β€‹β€β€Œβ€Œβ€‹ο»Ώβ€‹ο»Ώβ€Œβ€‹β€Œβ€‹β€‹β€β€Œβ€Œβ€‹ο»Ώβ€‹β€β€‹ο»Ώβ€‹β€β€Œβ€‹β€β€β€‹ο»Ώβ€‹β€‹β€‹ο»Ώβ€Œο»Ώβ€Œο»Ώβ€β€β€‹β€ο»Ώβ€Œβ€Œβ€β€β€Œβ€Œβ€Œβ€‹β€β€Œβ€β€‹β€β€Œβ€ο»Ώβ€Œβ€Œβ€β€β€Œβ€Œβ€Œβ€‹β€‹β€Œβ€Œβ€Œβ€‹β€‹β€β€Œβ€Œβ€‹ο»Ώβ€‹β€β€‹ο»Ώβ€‹β€β€‹β€β€Œβ€Œβ€‹ο»Ώβ€Œβ€Œβ€Œβ€‹β€Œβ€‹β€‹β€ο»Ώβ€β€Œο»Ώβ€‹β€β€Œβ€β€β€Œβ€Œβ€β€‹ο»Ώβ€Œβ€β€β€‹β€Œβ€Œβ€Œβ€‹β€Œβ€β€Œβ€Œβ€Œο»Ώβ€β€‹β€Œο»Ώβ€Œβ€‹β€‹β€β€Œβ€Œβ€‹ο»Ώβ€Œβ€Œβ€Œβ€‹β€‹β€β€Œβ€Œο»Ώο»Ώβ€Œβ€β€ο»Ώβ€Œβ€β€Œβ€Œβ€Œο»Ώβ€β€Œβ€‹β€β€Œβ€Œβ€‹ο»Ώβ€‹ο»Ώβ€Œβ€‹β€Œβ€‹β€‹β€β€Œβ€Œβ€‹ο»Ώβ€‹ο»Ώβ€Œβ€‹β€Œβ€‹β€‹β€β€Œβ€Œβ€‹ο»Ώβ€‹β€β€‹ο»Ώβ€‹β€β€Œβ€‹β€Œβ€Œβ€Œο»Ώβ€‹ο»Ώβ€‹ο»Ώβ€β€Œβ€Œβ€β€‹β€β€Œο»Ώβ€β€β€‹ο»Ώβ€Œβ€‹β€Œβ€‹ο»Ώβ€β€‹ο»Ώβ€Œβ€Œβ€‹ο»Ώβ€Œο»Ώβ€Œβ€Œβ€β€Œβ€‹ο»Ώβ€‹β€Œβ€Œο»Ώβ€‹β€β€‹β€β€Œβ€Œβ€‹ο»Ώβ€‹β€β€‹ο»Ώβ€‹β€β€‹β€β€Œβ€Œβ€‹ο»Ώβ€Œβ€Œβ€Œβ€‹β€Œβ€‹β€‹β€ο»Ώβ€β€Œβ€β€‹ο»Ώβ€Œβ€β€β€‹β€Œβ€β€β€Œβ€Œβ€ο»Ώβ€‹β€Œβ€β€Œβ€‹β€Œο»Ώβ€‹β€β€Œβ€β€Œβ€Œβ€Œβ€ο»Ώβ€β€‹β€β€Œβ€Œβ€‹ο»Ώβ€Œβ€Œβ€Œβ€‹β€‹β€β€Œβ€Œο»Ώο»Ώβ€Œβ€β€ο»Ώβ€Œβ€β€Œβ€Œβ€Œο»Ώβ€β€Œβ€‹β€β€Œβ€Œβ€‹ο»Ώβ€‹ο»Ώβ€Œβ€‹β€Œβ€‹β€‹β€β€Œβ€Œβ€‹ο»Ώβ€‹ο»Ώβ€Œβ€‹β€Œβ€‹β€‹β€β€Œβ€Œβ€‹ο»Ώβ€‹β€β€‹ο»Ώβ€‹β€β€Œο»Ώβ€‹β€β€Œβ€Œβ€β€Œβ€Œβ€ο»Ώβ€β€Œβ€‹β€β€Œβ€‹ο»Ώβ€Œο»Ώβ€Œβ€‹ο»Ώβ€β€Œβ€Œβ€β€Œβ€Œο»Ώβ€β€β€Œβ€β€β€Œβ€‹ο»Ώβ€‹β€β€Œο»Ώβ€Œβ€‹β€Œβ€‹β€ο»Ώβ€‹β€β€Œβ€Œβ€‹ο»Ώβ€‹β€β€‹ο»Ώβ€‹β€β€‹β€β€Œβ€Œβ€‹ο»Ώβ€Œβ€Œβ€Œβ€‹β€Œβ€‹β€‹β€ο»Ώβ€β€Œο»Ώβ€Œβ€‹β€Œβ€β€Œβ€Œβ€Œο»Ώβ€β€‹β€Œο»Ώβ€Œβ€‹β€‹β€β€Œβ€β€Œο»Ώβ€‹β€‹β€Œβ€β€Œβ€Œβ€Œο»Ώβ€‹β€β€Œο»Ώβ€‹ο»Ώβ€Œο»Ώβ€‹β€‹β€Œβ€β€Œβ€Œβ€Œβ€β€‹ο»Ώβ€Œο»Ώβ€Œβ€‹β€Œβ€β€β€Œβ€Œο»Ώβ€Œβ€β€Œβ€β€Œβ€Œβ€‹ο»Ώο»Ώβ€Œβ€Œο»Ώβ€‹β€‹β€Œο»Ώβ€Œβ€Œβ€Œβ€β€‹β€β€Œβ€ο»Ώβ€‹β€Œβ€β€β€Œβ€Œο»Ώβ€‹ο»Ώβ€Œβ€β€β€‹β€Œβ€β€Œβ€Œβ€Œβ€β€Œβ€‹β€‹β€β€‹β€β€Œο»Ώο»Ώβ€Œ

PART 3 β€” D0WN_TH3_R4BB1T_H0L3β€‹β€‹β€‹β€‹β€Œο»Ώβ€ο»Ώβ€‹β€β€‹β€β€Œβ€ο»Ώο»Ώβ€Œο»Ώβ€‹β€β€Œβ€β€β€Œβ€Œβ€β€Œο»Ώβ€Œβ€β€β€Œβ€Œβ€ο»Ώβ€β€‹β€β€‹β€β€‹ο»Ώβ€β€β€‹β€β€‹β€β€Œο»Ώβ€‹ο»Ώβ€Œβ€β€‹β€Œβ€Œβ€ο»Ώβ€β€Œβ€β€β€Œβ€Œο»Ώβ€Œβ€‹β€Œο»Ώβ€β€Œβ€‹β€ο»Ώβ€β€Œβ€β€β€Œβ€Œβ€ο»Ώο»Ώβ€‹β€β€‹β€β€‹β€ο»Ώβ€‹β€‹β€β€‹β€β€Œβ€β€β€‹β€Œο»Ώβ€‹β€β€Œβ€β€Œβ€Œβ€Œβ€β€Œβ€β€‹β€β€‹β€β€‹ο»Ώβ€β€β€‹β€β€‹β€β€Œβ€β€β€‹β€Œο»Ώβ€Œβ€‹β€Œο»Ώβ€Œβ€‹β€Œο»Ώβ€‹β€‹β€Œο»Ώβ€‹ο»Ώβ€‹ο»Ώβ€β€β€‹β€ο»Ώο»Ώβ€‹β€ο»Ώο»Ώβ€Œβ€β€β€Œβ€Œβ€ο»Ώβ€β€Œο»Ώβ€Œβ€‹β€Œβ€β€Œβ€Œβ€Œβ€ο»Ώβ€‹β€‹ο»Ώβ€Œβ€‹β€‹ο»Ώβ€Œο»Ώβ€‹ο»Ώβ€‹β€Œβ€‹β€ο»Ώβ€β€Œο»Ώβ€‹ο»Ώβ€Œβ€β€‹β€Œβ€Œβ€ο»Ώβ€β€Œβ€β€β€Œβ€Œο»Ώβ€Œβ€‹β€Œο»Ώβ€β€Œβ€‹β€ο»Ώβ€β€Œο»Ώβ€‹ο»Ώβ€Œο»Ώβ€Œβ€‹β€Œο»Ώβ€Œβ€Œβ€Œβ€β€Œβ€‹β€Œβ€β€β€Œβ€Œβ€ο»Ώο»Ώβ€‹β€ο»Ώο»Ώβ€Œβ€β€β€Œβ€Œβ€ο»Ώβ€β€Œο»Ώβ€Œβ€‹β€Œβ€β€Œβ€Œβ€Œβ€ο»Ώβ€β€Œο»Ώβ€Œβ€‹β€‹β€ο»Ώο»Ώβ€Œβ€β€Œβ€Œβ€Œβ€β€Œβ€‹β€Œβ€β€β€Œβ€Œο»Ώβ€Œβ€‹β€‹β€ο»Ώο»Ώβ€Œβ€ο»Ώβ€Œβ€Œβ€ο»Ώο»Ώβ€Œβ€β€Œβ€‹β€Œβ€β€Œβ€Œβ€‹ο»Ώο»Ώβ€Œβ€Œο»Ώβ€‹β€‹β€Œο»Ώβ€‹β€β€Œβ€β€Œβ€Œβ€Œο»Ώβ€‹ο»Ώβ€Œβ€β€Œβ€Œβ€Œβ€ο»Ώβ€β€Œο»Ώβ€Œβ€‹β€Œβ€β€‹β€Œβ€Œο»Ώβ€Œβ€‹β€Œβ€β€β€Œβ€Œβ€ο»Ώο»Ώβ€Œβ€ο»Ώβ€β€‹ο»Ώβ€ο»Ώβ€Œβ€β€β€Œβ€Œβ€β€Œβ€‹β€‹ο»Ώο»Ώβ€Œβ€Œβ€β€Œο»Ώβ€Œο»Ώβ€‹β€‹β€Œβ€β€ο»Ώβ€Œβ€Œβ€Œβ€β€Œβ€β€‹β€Œβ€Œο»Ώβ€Œβ€‹β€Œο»Ώβ€Œβ€Œβ€Œβ€β€Œβ€β€‹ο»Ώβ€Œβ€β€Œβ€Œβ€Œβ€Œβ€Œβ€ο»Ώβ€Œβ€Œβ€Œβ€‹β€Œβ€Œο»Ώβ€Œβ€β€Œο»Ώβ€Œβ€Œβ€Œβ€‹ο»Ώο»Ώβ€Œβ€ο»Ώβ€‹β€Œβ€β€Œβ€β€Œο»Ώβ€β€β€‹ο»Ώβ€Œβ€‹β€Œβ€ο»Ώβ€β€Œβ€‹β€Œο»Ώβ€Œβ€‹ο»Ώο»Ώβ€‹ο»Ώβ€ο»Ώβ€Œο»Ώβ€Œβ€‹β€Œο»Ώβ€β€Œβ€Œο»Ώβ€‹β€‹β€Œβ€β€Œβ€Œβ€‹ο»Ώο»Ώβ€Œβ€Œβ€β€‹β€β€Œβ€ο»Ώβ€‹β€Œβ€ο»Ώο»Ώβ€Œβ€β€Œο»Ώβ€‹ο»Ώβ€ο»Ώβ€Œο»Ώβ€‹β€‹β€Œβ€β€‹β€Œβ€Œο»Ώβ€Œβ€‹β€Œβ€β€β€‹β€‹ο»Ώο»Ώβ€Œβ€Œο»Ώβ€‹β€‹β€Œβ€β€‹β€Œβ€Œβ€β€Œο»Ώβ€Œβ€β€Œβ€Œβ€Œβ€‹β€‹β€β€Œο»Ώβ€Œβ€Œβ€Œβ€β€β€Œβ€Œβ€ο»Ώβ€‹β€Œβ€β€Œβ€‹β€Œβ€β€Œβ€Œβ€Œο»Ώβ€‹β€β€‹β€β€Œβ€Œβ€‹ο»Ώβ€Œβ€Œβ€Œβ€‹β€‹β€β€Œβ€Œο»Ώο»Ώβ€Œβ€β€ο»Ώβ€Œβ€β€Œβ€Œβ€Œο»Ώβ€β€Œβ€‹β€β€Œβ€Œβ€‹ο»Ώβ€‹ο»Ώβ€Œβ€‹β€Œβ€‹β€‹β€β€Œβ€Œβ€‹ο»Ώβ€‹ο»Ώβ€Œβ€‹β€Œβ€‹β€‹β€β€Œβ€Œβ€‹ο»Ώβ€‹β€β€‹ο»Ώβ€‹β€β€Œβ€‹β€β€β€‹ο»Ώβ€‹β€‹β€‹ο»Ώβ€Œο»Ώβ€Œο»Ώβ€β€β€‹β€ο»Ώβ€Œβ€Œβ€β€β€Œβ€Œβ€Œβ€‹β€β€Œβ€β€‹β€β€Œβ€ο»Ώβ€Œβ€Œβ€β€β€Œβ€Œβ€Œβ€‹β€‹β€Œβ€Œβ€Œβ€‹β€‹β€β€Œβ€Œβ€‹ο»Ώβ€‹β€β€‹ο»Ώβ€‹β€β€‹β€β€Œβ€Œβ€‹ο»Ώβ€Œβ€Œβ€Œβ€‹β€Œβ€‹β€‹β€ο»Ώβ€β€Œο»Ώβ€‹β€β€Œβ€β€β€Œβ€Œβ€β€‹ο»Ώβ€Œβ€β€β€‹β€Œβ€Œβ€Œβ€‹β€Œβ€β€Œβ€Œβ€Œο»Ώβ€β€‹β€Œο»Ώβ€Œβ€‹β€‹β€β€Œβ€Œβ€‹ο»Ώβ€Œβ€Œβ€Œβ€‹β€‹β€β€Œβ€Œο»Ώο»Ώβ€Œβ€β€ο»Ώβ€Œβ€β€Œβ€Œβ€Œο»Ώβ€β€Œβ€‹β€β€Œβ€Œβ€‹ο»Ώβ€‹ο»Ώβ€Œβ€‹β€Œβ€‹β€‹β€β€Œβ€Œβ€‹ο»Ώβ€‹ο»Ώβ€Œβ€‹β€Œβ€‹β€‹β€β€Œβ€Œβ€‹ο»Ώβ€‹β€β€‹ο»Ώβ€‹β€β€Œο»Ώβ€Œβ€β€Œβ€ο»Ώβ€Œβ€Œβ€Œβ€Œβ€‹β€Œβ€β€‹ο»Ώβ€‹ο»Ώβ€Œβ€β€Œβ€Œβ€Œβ€Œβ€Œβ€Œβ€β€‹β€Œβ€β€‹β€Œβ€Œο»Ώβ€β€‹β€Œβ€β€Œο»Ώβ€Œβ€‹ο»Ώβ€Œβ€Œβ€‹β€‹β€β€‹β€β€Œβ€Œβ€‹ο»Ώβ€‹β€β€‹ο»Ώβ€‹β€β€‹β€β€Œβ€Œβ€‹ο»Ώβ€Œβ€Œβ€Œβ€‹β€Œβ€‹β€‹β€ο»Ώβ€β€Œβ€β€‹ο»Ώβ€Œβ€β€β€‹β€Œβ€β€β€Œβ€Œβ€ο»Ώβ€‹β€Œβ€β€Œβ€‹β€Œο»Ώβ€‹β€β€Œβ€β€Œβ€Œβ€Œβ€ο»Ώβ€β€‹β€β€Œβ€Œβ€‹ο»Ώβ€Œβ€Œβ€Œβ€‹β€‹β€β€Œβ€Œο»Ώο»Ώβ€Œβ€β€ο»Ώβ€Œβ€β€Œβ€Œβ€Œο»Ώβ€β€Œβ€‹β€β€Œβ€Œβ€‹ο»Ώβ€‹ο»Ώβ€Œβ€‹β€Œβ€‹β€‹β€β€Œβ€Œβ€‹ο»Ώβ€‹ο»Ώβ€Œβ€‹β€Œβ€‹β€‹β€β€Œβ€Œβ€‹ο»Ώβ€‹β€β€‹ο»Ώβ€‹β€β€Œβ€‹ο»Ώο»Ώβ€Œβ€β€Œβ€β€Œβ€β€‹β€Œβ€‹ο»Ώβ€Œβ€β€Œβ€‹β€ο»Ώβ€Œο»Ώβ€‹β€Œβ€Œβ€Œβ€‹ο»Ώβ€Œο»Ώβ€Œβ€‹β€Œβ€β€β€Œβ€Œβ€‹β€β€‹β€‹ο»Ώβ€Œο»Ώβ€Œβ€Œβ€Œβ€β€‹β€β€Œβ€Œβ€‹ο»Ώβ€‹β€β€‹ο»Ώβ€‹β€β€‹β€β€Œβ€Œβ€‹ο»Ώβ€Œβ€Œβ€Œβ€‹β€Œβ€‹β€‹β€ο»Ώβ€β€Œο»Ώβ€Œβ€‹β€Œβ€β€Œβ€Œβ€Œο»Ώβ€β€‹β€Œο»Ώβ€Œβ€‹β€‹ο»Ώο»Ώο»Ώβ€Œβ€β€‹β€β€Œβ€β€‹β€Œβ€Œο»Ώβ€‹ο»Ώβ€Œβ€β€Œβ€Œβ€Œβ€Œβ€Œβ€Œβ€Œο»Ώβ€‹β€β€Œβ€ο»Ώβ€‹β€‹ο»Ώο»Ώβ€Œβ€Œβ€β€β€‹β€Œο»Ώβ€Œβ€‹β€Œο»Ώβ€Œβ€‹β€Œο»Ώβ€‹β€‹β€Œο»Ώβ€‹ο»Ώβ€‹β€β€Œβ€Œβ€‹ο»Ώβ€‹ο»Ώβ€Œβ€‹β€‹β€Œβ€‹β€β€Œβ€Œβ€‹ο»Ώβ€‹β€β€Œβ€‹β€Œβ€β€‹β€β€Œβ€Œβ€‹ο»Ώβ€‹β€β€Œβ€‹β€Œβ€β€Œβ€β€β€Œβ€Œβ€ο»Ώβ€β€Œο»Ώβ€Œβ€‹β€Œβ€β€Œβ€Œβ€Œβ€ο»Ώβ€‹β€‹ο»Ώβ€Œβ€‹β€‹ο»Ώβ€Œο»Ώβ€‹ο»Ώβ€‹β€Œβ€‹β€ο»Ώβ€β€Œο»Ώβ€‹ο»Ώβ€Œβ€β€‹β€Œβ€Œβ€ο»Ώβ€β€Œβ€β€β€Œβ€Œο»Ώβ€Œβ€‹β€Œο»Ώβ€β€Œβ€‹β€ο»Ώβ€β€Œο»Ώβ€‹ο»Ώβ€Œο»Ώβ€Œβ€‹β€Œο»Ώβ€Œβ€Œβ€Œβ€β€Œβ€‹β€Œβ€β€β€Œβ€Œβ€ο»Ώο»Ώβ€‹β€β€Œβ€β€Œβ€β€β€Œβ€Œβ€β€Œβ€‹β€‹ο»Ώο»Ώβ€Œβ€Œβ€β€Œο»Ώβ€Œο»Ώβ€‹β€‹β€Œβ€β€ο»Ώβ€Œβ€Œβ€Œβ€β€Œβ€β€‹β€Œβ€Œο»Ώβ€Œβ€‹β€Œο»Ώβ€Œβ€Œβ€Œβ€β€Œβ€β€‹ο»Ώβ€Œβ€β€Œβ€Œβ€Œβ€Œβ€Œβ€ο»Ώβ€Œβ€Œβ€Œβ€‹β€Œβ€Œο»Ώβ€Œβ€β€Œο»Ώβ€Œβ€Œβ€Œβ€‹ο»Ώο»Ώβ€Œβ€ο»Ώβ€‹β€Œβ€β€Œβ€β€Œο»Ώβ€β€β€‹ο»Ώβ€Œβ€‹β€Œβ€ο»Ώβ€β€Œβ€‹β€Œο»Ώβ€Œβ€‹ο»Ώο»Ώβ€‹β€β€Œβ€β€Œο»Ώβ€Œβ€‹β€Œο»Ώβ€β€Œβ€Œο»Ώβ€‹β€‹β€Œβ€β€Œβ€Œβ€‹ο»Ώο»Ώβ€Œβ€Œβ€β€‹β€β€Œβ€ο»Ώβ€‹β€Œβ€ο»Ώο»Ώβ€Œβ€β€Œο»Ώβ€‹β€β€Œβ€β€Œο»Ώβ€‹β€‹β€Œβ€β€‹β€Œβ€Œο»Ώβ€Œβ€‹β€Œβ€β€β€‹β€‹ο»Ώο»Ώβ€Œβ€Œο»Ώβ€‹β€‹β€Œβ€β€‹β€Œβ€Œβ€β€Œο»Ώβ€Œβ€β€Œβ€Œβ€Œβ€‹β€‹β€β€Œο»Ώβ€Œβ€Œβ€Œβ€β€β€Œβ€Œβ€ο»Ώβ€‹β€Œβ€β€Œβ€‹β€Œβ€β€Œβ€Œβ€Œο»Ώβ€‹β€β€‹β€β€Œβ€Œβ€‹ο»Ώβ€Œβ€Œβ€Œβ€‹β€‹β€β€Œβ€Œο»Ώο»Ώβ€Œβ€β€ο»Ώβ€Œβ€β€Œβ€Œβ€Œο»Ώβ€β€Œβ€‹β€β€Œβ€Œβ€‹ο»Ώβ€‹ο»Ώβ€Œβ€‹β€Œβ€‹β€‹β€β€Œβ€Œβ€‹ο»Ώβ€‹ο»Ώβ€Œβ€‹β€Œβ€‹β€‹β€β€Œβ€Œβ€‹ο»Ώβ€‹β€β€‹ο»Ώβ€‹β€β€Œβ€‹β€β€β€‹ο»Ώβ€‹β€‹β€‹ο»Ώβ€Œο»Ώβ€Œο»Ώβ€β€β€‹β€ο»Ώβ€Œβ€Œβ€β€β€Œβ€Œβ€Œβ€‹β€β€Œβ€β€‹β€β€Œβ€ο»Ώβ€Œβ€Œβ€β€β€Œβ€Œβ€Œβ€‹β€‹β€Œβ€Œβ€Œβ€‹β€‹β€β€Œβ€Œβ€‹ο»Ώβ€‹β€β€‹ο»Ώβ€‹β€β€‹β€β€Œβ€Œβ€‹ο»Ώβ€Œβ€Œβ€Œβ€‹β€Œβ€‹β€‹β€ο»Ώβ€β€Œο»Ώβ€‹β€β€Œβ€β€β€Œβ€Œβ€β€‹ο»Ώβ€Œβ€β€β€‹β€Œβ€Œβ€Œβ€‹β€Œβ€β€Œβ€Œβ€Œο»Ώβ€β€‹β€Œο»Ώβ€Œβ€‹β€‹β€β€Œβ€Œβ€‹ο»Ώβ€Œβ€Œβ€Œβ€‹β€‹β€β€Œβ€Œο»Ώο»Ώβ€Œβ€β€ο»Ώβ€Œβ€β€Œβ€Œβ€Œο»Ώβ€β€Œβ€‹β€β€Œβ€Œβ€‹ο»Ώβ€‹ο»Ώβ€Œβ€‹β€Œβ€‹β€‹β€β€Œβ€Œβ€‹ο»Ώβ€‹ο»Ώβ€Œβ€‹β€Œβ€‹β€‹β€β€Œβ€Œβ€‹ο»Ώβ€‹β€β€‹ο»Ώβ€‹β€β€Œο»Ώβ€Œβ€β€Œβ€ο»Ώβ€Œβ€Œβ€Œβ€Œβ€‹β€Œβ€β€‹ο»Ώβ€‹ο»Ώβ€Œβ€β€Œβ€Œβ€Œβ€Œβ€Œβ€Œβ€β€‹β€Œβ€β€‹β€Œβ€Œο»Ώβ€β€‹β€Œβ€β€Œο»Ώβ€Œβ€‹ο»Ώβ€Œβ€Œβ€‹β€‹β€β€‹β€β€Œβ€Œβ€‹ο»Ώβ€‹β€β€‹ο»Ώβ€‹β€β€‹β€β€Œβ€Œβ€‹ο»Ώβ€Œβ€Œβ€Œβ€‹β€Œβ€‹β€‹β€ο»Ώβ€β€Œβ€β€‹ο»Ώβ€Œβ€β€β€‹β€Œβ€β€β€Œβ€Œβ€ο»Ώβ€‹β€Œβ€β€Œβ€‹β€Œο»Ώβ€‹β€β€Œβ€β€Œβ€Œβ€Œβ€ο»Ώβ€β€‹β€β€Œβ€Œβ€‹ο»Ώβ€Œβ€Œβ€Œβ€‹β€‹β€β€Œβ€Œο»Ώο»Ώβ€Œβ€β€ο»Ώβ€Œβ€β€Œβ€Œβ€Œο»Ώβ€β€Œβ€‹β€β€Œβ€Œβ€‹ο»Ώβ€‹ο»Ώβ€Œβ€‹β€Œβ€‹β€‹β€β€Œβ€Œβ€‹ο»Ώβ€‹ο»Ώβ€Œβ€‹β€Œβ€‹β€‹β€β€Œβ€Œβ€‹ο»Ώβ€‹β€β€‹ο»Ώβ€‹β€β€Œβ€‹ο»Ώο»Ώβ€Œβ€β€Œβ€β€Œβ€β€‹β€Œβ€‹ο»Ώβ€Œβ€β€Œβ€‹β€ο»Ώβ€Œο»Ώβ€‹β€Œβ€Œβ€Œβ€‹ο»Ώβ€Œο»Ώβ€Œβ€‹β€Œβ€β€β€Œβ€Œβ€‹β€β€‹β€‹ο»Ώβ€Œο»Ώβ€Œβ€Œβ€Œβ€β€‹β€β€Œβ€Œβ€‹ο»Ώβ€‹β€β€‹ο»Ώβ€‹β€β€‹β€β€Œβ€Œβ€‹ο»Ώβ€Œβ€Œβ€Œβ€‹β€Œβ€‹β€‹β€ο»Ώβ€β€Œο»Ώβ€Œβ€‹β€Œβ€β€Œβ€Œβ€Œο»Ώβ€β€‹β€Œο»Ώβ€Œβ€‹β€‹β€β€Œβ€β€Œο»Ώβ€‹β€‹β€Œβ€β€Œβ€Œβ€Œο»Ώβ€‹β€β€Œο»Ώβ€‹ο»Ώβ€Œο»Ώβ€‹β€‹β€Œβ€β€Œβ€Œβ€Œβ€β€‹ο»Ώβ€Œο»Ώβ€Œβ€‹β€Œβ€β€β€Œβ€Œο»Ώβ€Œβ€β€Œβ€β€Œβ€Œβ€‹ο»Ώο»Ώβ€Œβ€Œο»Ώβ€‹β€‹β€Œο»Ώβ€Œβ€Œβ€Œβ€β€‹β€β€Œβ€ο»Ώβ€‹β€Œβ€β€β€Œβ€Œο»Ώβ€‹ο»Ώβ€Œβ€β€β€‹β€Œβ€β€Œβ€Œβ€Œβ€β€Œβ€‹β€‹β€β€‹β€β€Œο»Ώο»Ώβ€Œ

Using the password from part 1, it can be used to extract the contents of the 7-zip archive found in part 2.β€‹β€‹β€‹β€‹β€Œο»Ώβ€ο»Ώβ€‹β€β€‹β€β€Œβ€ο»Ώο»Ώβ€Œο»Ώβ€‹β€β€Œβ€β€β€Œβ€Œβ€β€Œο»Ώβ€Œβ€β€β€Œβ€Œβ€ο»Ώβ€β€‹β€β€‹β€β€‹ο»Ώβ€β€β€‹β€β€‹β€β€Œο»Ώβ€‹ο»Ώβ€Œβ€β€‹β€Œβ€Œβ€ο»Ώβ€β€Œβ€β€β€Œβ€Œο»Ώβ€Œβ€‹β€Œο»Ώβ€β€Œβ€‹β€ο»Ώβ€β€Œβ€β€β€Œβ€Œβ€ο»Ώο»Ώβ€‹β€β€‹β€β€‹β€ο»Ώβ€‹β€‹β€β€‹β€β€Œβ€β€β€‹β€Œο»Ώβ€‹β€β€Œβ€β€Œβ€Œβ€Œβ€β€Œβ€β€‹β€β€‹β€β€‹ο»Ώβ€β€β€‹β€β€‹β€β€Œβ€β€β€‹β€Œο»Ώβ€Œβ€‹β€Œο»Ώβ€Œβ€‹β€Œο»Ώβ€‹β€‹β€Œο»Ώβ€‹ο»Ώβ€‹ο»Ώβ€β€β€‹β€ο»Ώο»Ώβ€‹β€ο»Ώο»Ώβ€Œβ€β€β€Œβ€Œβ€ο»Ώβ€β€Œο»Ώβ€Œβ€‹β€Œβ€β€Œβ€Œβ€Œβ€ο»Ώβ€‹β€‹ο»Ώβ€Œβ€‹β€‹ο»Ώβ€Œο»Ώβ€‹ο»Ώβ€‹β€Œβ€‹β€ο»Ώβ€β€Œο»Ώβ€‹ο»Ώβ€Œβ€β€‹β€Œβ€Œβ€ο»Ώβ€β€Œβ€β€β€Œβ€Œο»Ώβ€Œβ€‹β€Œο»Ώβ€β€Œβ€‹β€ο»Ώβ€β€Œο»Ώβ€‹ο»Ώβ€Œο»Ώβ€Œβ€‹β€Œο»Ώβ€Œβ€Œβ€Œβ€β€Œβ€‹β€Œβ€β€β€Œβ€Œβ€ο»Ώο»Ώβ€‹β€ο»Ώο»Ώβ€Œβ€β€β€Œβ€Œβ€ο»Ώβ€β€Œο»Ώβ€Œβ€‹β€Œβ€β€Œβ€Œβ€Œβ€ο»Ώβ€β€Œο»Ώβ€Œβ€‹β€‹β€ο»Ώο»Ώβ€Œβ€β€Œβ€Œβ€Œβ€β€Œβ€‹β€Œβ€β€β€Œβ€Œο»Ώβ€Œβ€‹β€‹β€ο»Ώο»Ώβ€Œβ€ο»Ώβ€Œβ€Œβ€ο»Ώο»Ώβ€Œβ€β€Œβ€‹β€Œβ€β€Œβ€Œβ€‹ο»Ώο»Ώβ€Œβ€Œο»Ώβ€‹β€‹β€Œο»Ώβ€‹β€β€Œβ€β€Œβ€Œβ€Œο»Ώβ€‹ο»Ώβ€Œβ€β€Œβ€Œβ€Œβ€ο»Ώβ€β€Œο»Ώβ€Œβ€‹β€Œβ€β€‹β€Œβ€Œο»Ώβ€Œβ€‹β€Œβ€β€β€Œβ€Œβ€ο»Ώο»Ώβ€Œβ€ο»Ώβ€β€‹ο»Ώβ€ο»Ώβ€Œβ€β€β€Œβ€Œβ€β€Œβ€‹β€‹ο»Ώο»Ώβ€Œβ€Œβ€β€Œο»Ώβ€Œο»Ώβ€‹β€‹β€Œβ€β€ο»Ώβ€Œβ€Œβ€Œβ€β€Œβ€β€‹β€Œβ€Œο»Ώβ€Œβ€‹β€Œο»Ώβ€Œβ€Œβ€Œβ€β€Œβ€β€‹ο»Ώβ€Œβ€β€Œβ€Œβ€Œβ€Œβ€Œβ€ο»Ώβ€Œβ€Œβ€Œβ€‹β€Œβ€Œο»Ώβ€Œβ€β€Œο»Ώβ€Œβ€Œβ€Œβ€‹ο»Ώο»Ώβ€Œβ€ο»Ώβ€‹β€Œβ€β€Œβ€β€Œο»Ώβ€β€β€‹ο»Ώβ€Œβ€‹β€Œβ€ο»Ώβ€β€Œβ€‹β€Œο»Ώβ€Œβ€‹ο»Ώο»Ώβ€‹ο»Ώβ€ο»Ώβ€Œο»Ώβ€Œβ€‹β€Œο»Ώβ€β€Œβ€Œο»Ώβ€‹β€‹β€Œβ€β€Œβ€Œβ€‹ο»Ώο»Ώβ€Œβ€Œβ€β€‹β€β€Œβ€ο»Ώβ€‹β€Œβ€ο»Ώο»Ώβ€Œβ€β€Œο»Ώβ€‹ο»Ώβ€ο»Ώβ€Œο»Ώβ€‹β€‹β€Œβ€β€‹β€Œβ€Œο»Ώβ€Œβ€‹β€Œβ€β€β€‹β€‹ο»Ώο»Ώβ€Œβ€Œο»Ώβ€‹β€‹β€Œβ€β€‹β€Œβ€Œβ€β€Œο»Ώβ€Œβ€β€Œβ€Œβ€Œβ€‹β€‹β€β€Œο»Ώβ€Œβ€Œβ€Œβ€β€β€Œβ€Œβ€ο»Ώβ€‹β€Œβ€β€Œβ€‹β€Œβ€β€Œβ€Œβ€Œο»Ώβ€‹β€β€‹β€β€Œβ€Œβ€‹ο»Ώβ€Œβ€Œβ€Œβ€‹β€‹β€β€Œβ€Œο»Ώο»Ώβ€Œβ€β€ο»Ώβ€Œβ€β€Œβ€Œβ€Œο»Ώβ€β€Œβ€‹β€β€Œβ€Œβ€‹ο»Ώβ€‹ο»Ώβ€Œβ€‹β€Œβ€‹β€‹β€β€Œβ€Œβ€‹ο»Ώβ€‹ο»Ώβ€Œβ€‹β€Œβ€‹β€‹β€β€Œβ€Œβ€‹ο»Ώβ€‹β€β€‹ο»Ώβ€‹β€β€Œβ€‹β€β€β€‹ο»Ώβ€‹β€‹β€‹ο»Ώβ€Œο»Ώβ€Œο»Ώβ€β€β€‹β€ο»Ώβ€Œβ€Œβ€β€β€Œβ€Œβ€Œβ€‹β€β€Œβ€β€‹β€β€Œβ€ο»Ώβ€Œβ€Œβ€β€β€Œβ€Œβ€Œβ€‹β€‹β€Œβ€Œβ€Œβ€‹β€‹β€β€Œβ€Œβ€‹ο»Ώβ€‹β€β€‹ο»Ώβ€‹β€β€‹β€β€Œβ€Œβ€‹ο»Ώβ€Œβ€Œβ€Œβ€‹β€Œβ€‹β€‹β€ο»Ώβ€β€Œο»Ώβ€‹β€β€Œβ€β€β€Œβ€Œβ€β€‹ο»Ώβ€Œβ€β€β€‹β€Œβ€Œβ€Œβ€‹β€Œβ€β€Œβ€Œβ€Œο»Ώβ€β€‹β€Œο»Ώβ€Œβ€‹β€‹β€β€Œβ€Œβ€‹ο»Ώβ€Œβ€Œβ€Œβ€‹β€‹β€β€Œβ€Œο»Ώο»Ώβ€Œβ€β€ο»Ώβ€Œβ€β€Œβ€Œβ€Œο»Ώβ€β€Œβ€‹β€β€Œβ€Œβ€‹ο»Ώβ€‹ο»Ώβ€Œβ€‹β€Œβ€‹β€‹β€β€Œβ€Œβ€‹ο»Ώβ€‹ο»Ώβ€Œβ€‹β€Œβ€‹β€‹β€β€Œβ€Œβ€‹ο»Ώβ€‹β€β€‹ο»Ώβ€‹β€β€Œβ€β€ο»Ώβ€Œβ€β€β€‹β€Œβ€‹β€β€‹β€Œο»Ώβ€Œο»Ώβ€‹ο»Ώβ€‹β€β€Œβ€β€β€β€‹ο»Ώβ€‹β€‹β€Œβ€Œβ€‹β€Œβ€Œβ€Œβ€Œβ€Œβ€Œβ€Œβ€‹β€‹β€Œβ€ο»Ώο»Ώβ€Œβ€β€β€Œβ€‹β€β€Œβ€Œβ€‹ο»Ώβ€‹β€β€‹ο»Ώβ€‹β€β€‹β€β€Œβ€Œβ€‹ο»Ώβ€Œβ€Œβ€Œβ€‹β€Œβ€‹β€‹β€ο»Ώβ€β€Œβ€β€‹ο»Ώβ€Œβ€β€β€‹β€Œβ€β€β€Œβ€Œβ€ο»Ώβ€‹β€Œβ€β€Œβ€‹β€Œο»Ώβ€‹β€β€Œβ€β€Œβ€Œβ€Œβ€ο»Ώβ€β€‹β€β€Œβ€Œβ€‹ο»Ώβ€Œβ€Œβ€Œβ€‹β€‹β€β€Œβ€Œο»Ώο»Ώβ€Œβ€β€ο»Ώβ€Œβ€β€Œβ€Œβ€Œο»Ώβ€β€Œβ€‹β€β€Œβ€Œβ€‹ο»Ώβ€‹ο»Ώβ€Œβ€‹β€Œβ€‹β€‹β€β€Œβ€Œβ€‹ο»Ώβ€‹ο»Ώβ€Œβ€‹β€Œβ€‹β€‹β€β€Œβ€Œβ€‹ο»Ώβ€‹β€β€‹ο»Ώβ€‹β€β€Œο»Ώβ€‹β€β€Œο»Ώβ€‹β€β€Œβ€Œβ€‹ο»Ώβ€Œβ€β€Œβ€Œβ€Œβ€β€‹ο»Ώβ€‹ο»Ώβ€‹ο»Ώβ€Œο»Ώβ€β€‹β€Œβ€β€ο»Ώβ€‹ο»Ώβ€‹ο»Ώβ€Œβ€ο»Ώβ€Œβ€Œο»Ώβ€β€‹β€Œβ€‹β€β€‹β€‹β€β€Œβ€Œβ€‹ο»Ώβ€‹β€β€‹ο»Ώβ€‹β€β€‹β€β€Œβ€Œβ€‹ο»Ώβ€Œβ€Œβ€Œβ€‹β€Œβ€‹β€‹β€ο»Ώβ€β€Œο»Ώβ€Œβ€‹β€Œβ€β€Œβ€Œβ€Œο»Ώβ€β€‹β€Œο»Ώβ€Œβ€‹β€‹ο»Ώο»Ώο»Ώβ€Œβ€β€‹β€β€Œβ€β€‹β€Œβ€Œο»Ώβ€‹ο»Ώβ€Œβ€β€Œβ€Œβ€Œβ€Œβ€Œβ€Œβ€Œο»Ώβ€‹β€β€Œβ€ο»Ώβ€‹β€‹ο»Ώο»Ώβ€Œβ€Œβ€β€β€‹β€Œο»Ώβ€Œβ€‹β€Œο»Ώβ€Œβ€‹β€Œο»Ώβ€‹β€‹β€Œο»Ώβ€‹ο»Ώβ€‹β€β€Œβ€Œβ€‹ο»Ώβ€‹ο»Ώβ€Œβ€‹β€‹β€Œβ€‹β€β€Œβ€Œβ€‹ο»Ώβ€‹β€β€Œβ€‹β€Œβ€β€‹β€β€Œβ€Œβ€‹ο»Ώβ€‹β€β€Œβ€‹β€Œβ€β€Œβ€β€β€Œβ€Œβ€ο»Ώβ€β€Œο»Ώβ€Œβ€‹β€Œβ€β€Œβ€Œβ€Œβ€ο»Ώβ€‹β€‹ο»Ώβ€Œβ€‹β€‹ο»Ώβ€Œο»Ώβ€‹ο»Ώβ€‹β€Œβ€‹β€ο»Ώβ€β€Œο»Ώβ€‹ο»Ώβ€Œβ€β€‹β€Œβ€Œβ€ο»Ώβ€β€Œβ€β€β€Œβ€Œο»Ώβ€Œβ€‹β€Œο»Ώβ€β€Œβ€‹β€ο»Ώβ€β€Œο»Ώβ€‹ο»Ώβ€Œο»Ώβ€Œβ€‹β€Œο»Ώβ€Œβ€Œβ€Œβ€β€Œβ€‹β€Œβ€β€β€Œβ€Œβ€ο»Ώο»Ώβ€‹β€β€Œβ€β€Œβ€β€β€Œβ€Œβ€β€Œβ€‹β€‹ο»Ώο»Ώβ€Œβ€Œβ€β€Œο»Ώβ€Œο»Ώβ€‹β€‹β€Œβ€β€ο»Ώβ€Œβ€Œβ€Œβ€β€Œβ€β€‹β€Œβ€Œο»Ώβ€Œβ€‹β€Œο»Ώβ€Œβ€Œβ€Œβ€β€Œβ€β€‹ο»Ώβ€Œβ€β€Œβ€Œβ€Œβ€Œβ€Œβ€ο»Ώβ€Œβ€Œβ€Œβ€‹β€Œβ€Œο»Ώβ€Œβ€β€Œο»Ώβ€Œβ€Œβ€Œβ€‹ο»Ώο»Ώβ€Œβ€ο»Ώβ€‹β€Œβ€β€Œβ€β€Œο»Ώβ€β€β€‹ο»Ώβ€Œβ€‹β€Œβ€ο»Ώβ€β€Œβ€‹β€Œο»Ώβ€Œβ€‹ο»Ώο»Ώβ€‹β€β€Œβ€β€Œο»Ώβ€Œβ€‹β€Œο»Ώβ€β€Œβ€Œο»Ώβ€‹β€‹β€Œβ€β€Œβ€Œβ€‹ο»Ώο»Ώβ€Œβ€Œβ€β€‹β€β€Œβ€ο»Ώβ€‹β€Œβ€ο»Ώο»Ώβ€Œβ€β€Œο»Ώβ€‹β€β€Œβ€β€Œο»Ώβ€‹β€‹β€Œβ€β€‹β€Œβ€Œο»Ώβ€Œβ€‹β€Œβ€β€β€‹β€‹ο»Ώο»Ώβ€Œβ€Œο»Ώβ€‹β€‹β€Œβ€β€‹β€Œβ€Œβ€β€Œο»Ώβ€Œβ€β€Œβ€Œβ€Œβ€‹β€‹β€β€Œο»Ώβ€Œβ€Œβ€Œβ€β€β€Œβ€Œβ€ο»Ώβ€‹β€Œβ€β€Œβ€‹β€Œβ€β€Œβ€Œβ€Œο»Ώβ€‹β€β€‹β€β€Œβ€Œβ€‹ο»Ώβ€Œβ€Œβ€Œβ€‹β€‹β€β€Œβ€Œο»Ώο»Ώβ€Œβ€β€ο»Ώβ€Œβ€β€Œβ€Œβ€Œο»Ώβ€β€Œβ€‹β€β€Œβ€Œβ€‹ο»Ώβ€‹ο»Ώβ€Œβ€‹β€Œβ€‹β€‹β€β€Œβ€Œβ€‹ο»Ώβ€‹ο»Ώβ€Œβ€‹β€Œβ€‹β€‹β€β€Œβ€Œβ€‹ο»Ώβ€‹β€β€‹ο»Ώβ€‹β€β€Œβ€‹β€β€β€‹ο»Ώβ€‹β€‹β€‹ο»Ώβ€Œο»Ώβ€Œο»Ώβ€β€β€‹β€ο»Ώβ€Œβ€Œβ€β€β€Œβ€Œβ€Œβ€‹β€β€Œβ€β€‹β€β€Œβ€ο»Ώβ€Œβ€Œβ€β€β€Œβ€Œβ€Œβ€‹β€‹β€Œβ€Œβ€Œβ€‹β€‹β€β€Œβ€Œβ€‹ο»Ώβ€‹β€β€‹ο»Ώβ€‹β€β€‹β€β€Œβ€Œβ€‹ο»Ώβ€Œβ€Œβ€Œβ€‹β€Œβ€‹β€‹β€ο»Ώβ€β€Œο»Ώβ€‹β€β€Œβ€β€β€Œβ€Œβ€β€‹ο»Ώβ€Œβ€β€β€‹β€Œβ€Œβ€Œβ€‹β€Œβ€β€Œβ€Œβ€Œο»Ώβ€β€‹β€Œο»Ώβ€Œβ€‹β€‹β€β€Œβ€Œβ€‹ο»Ώβ€Œβ€Œβ€Œβ€‹β€‹β€β€Œβ€Œο»Ώο»Ώβ€Œβ€β€ο»Ώβ€Œβ€β€Œβ€Œβ€Œο»Ώβ€β€Œβ€‹β€β€Œβ€Œβ€‹ο»Ώβ€‹ο»Ώβ€Œβ€‹β€Œβ€‹β€‹β€β€Œβ€Œβ€‹ο»Ώβ€‹ο»Ώβ€Œβ€‹β€Œβ€‹β€‹β€β€Œβ€Œβ€‹ο»Ώβ€‹β€β€‹ο»Ώβ€‹β€β€Œβ€β€ο»Ώβ€Œβ€β€β€‹β€Œβ€‹β€β€‹β€Œο»Ώβ€Œο»Ώβ€‹ο»Ώβ€‹β€β€Œβ€β€β€β€‹ο»Ώβ€‹β€‹β€Œβ€Œβ€‹β€Œβ€Œβ€Œβ€Œβ€Œβ€Œβ€Œβ€‹β€‹β€Œβ€ο»Ώο»Ώβ€Œβ€β€β€Œβ€‹β€β€Œβ€Œβ€‹ο»Ώβ€‹β€β€‹ο»Ώβ€‹β€β€‹β€β€Œβ€Œβ€‹ο»Ώβ€Œβ€Œβ€Œβ€‹β€Œβ€‹β€‹β€ο»Ώβ€β€Œβ€β€‹ο»Ώβ€Œβ€β€β€‹β€Œβ€β€β€Œβ€Œβ€ο»Ώβ€‹β€Œβ€β€Œβ€‹β€Œο»Ώβ€‹β€β€Œβ€β€Œβ€Œβ€Œβ€ο»Ώβ€β€‹β€β€Œβ€Œβ€‹ο»Ώβ€Œβ€Œβ€Œβ€‹β€‹β€β€Œβ€Œο»Ώο»Ώβ€Œβ€β€ο»Ώβ€Œβ€β€Œβ€Œβ€Œο»Ώβ€β€Œβ€‹β€β€Œβ€Œβ€‹ο»Ώβ€‹ο»Ώβ€Œβ€‹β€Œβ€‹β€‹β€β€Œβ€Œβ€‹ο»Ώβ€‹ο»Ώβ€Œβ€‹β€Œβ€‹β€‹β€β€Œβ€Œβ€‹ο»Ώβ€‹β€β€‹ο»Ώβ€‹β€β€Œο»Ώβ€‹β€β€Œο»Ώβ€‹β€β€Œβ€Œβ€‹ο»Ώβ€Œβ€β€Œβ€Œβ€Œβ€β€‹ο»Ώβ€‹ο»Ώβ€‹ο»Ώβ€Œο»Ώβ€β€‹β€Œβ€β€ο»Ώβ€‹ο»Ώβ€‹ο»Ώβ€Œβ€ο»Ώβ€Œβ€Œο»Ώβ€β€‹β€Œβ€‹β€β€‹β€‹β€β€Œβ€Œβ€‹ο»Ώβ€‹β€β€‹ο»Ώβ€‹β€β€‹β€β€Œβ€Œβ€‹ο»Ώβ€Œβ€Œβ€Œβ€‹β€Œβ€‹β€‹β€ο»Ώβ€β€Œο»Ώβ€Œβ€‹β€Œβ€β€Œβ€Œβ€Œο»Ώβ€β€‹β€Œο»Ώβ€Œβ€‹β€‹β€β€Œβ€β€Œο»Ώβ€‹β€‹β€Œβ€β€Œβ€Œβ€Œο»Ώβ€‹β€β€Œο»Ώβ€‹ο»Ώβ€Œο»Ώβ€‹β€‹β€Œβ€β€Œβ€Œβ€Œβ€β€‹ο»Ώβ€Œο»Ώβ€Œβ€‹β€Œβ€β€β€Œβ€Œο»Ώβ€Œβ€β€Œβ€β€Œβ€Œβ€‹ο»Ώο»Ώβ€Œβ€Œο»Ώβ€‹β€‹β€Œο»Ώβ€Œβ€Œβ€Œβ€β€‹β€β€Œβ€ο»Ώβ€‹β€Œβ€β€β€Œβ€Œο»Ώβ€‹ο»Ώβ€Œβ€β€β€‹β€Œβ€β€Œβ€Œβ€Œβ€β€Œβ€‹β€‹β€β€‹β€β€Œο»Ώο»Ώβ€Œ

<span id="afed" class="dh yq gq gr yj b be yr ys ab yt">$ wget http://45.79.17.44/d0wn_th3_r4bb1t_h0l3.7z
...</span><span class="dh yq gq gr yj b be yu yv yw yx yy ys ab yt">$ 7z x d0wn_th3_r4bb1t_h0l3.7z -pcyb0rg_c4ts_4r3_b3st_c4ts
...</span><span id="bf76" class="dh yq gq gr yj b be yu yv yw yx yy ys ab yt">$ ls d0wn_th3_r4bb1t_h0l3/
4lph4b3t_bo1z.pcap
FREESTUFFS.txt
new_xxd_who_dis</span>β€‹β€‹β€‹β€‹β€Œο»Ώβ€ο»Ώβ€‹β€β€‹β€β€Œβ€ο»Ώο»Ώβ€Œο»Ώβ€‹β€β€Œβ€β€β€Œβ€Œβ€β€Œο»Ώβ€Œβ€β€β€Œβ€Œβ€ο»Ώβ€β€‹β€β€‹β€β€‹ο»Ώβ€β€β€‹β€β€‹β€β€Œο»Ώβ€‹ο»Ώβ€Œβ€β€‹β€Œβ€Œβ€ο»Ώβ€β€Œβ€β€β€Œβ€Œο»Ώβ€Œβ€‹β€Œο»Ώβ€β€Œβ€‹β€ο»Ώβ€β€Œβ€β€β€Œβ€Œβ€ο»Ώο»Ώβ€‹β€β€‹β€β€‹β€ο»Ώβ€‹β€‹β€β€‹β€β€Œβ€β€β€‹β€Œο»Ώβ€‹β€β€Œβ€β€Œβ€Œβ€Œβ€β€Œβ€β€‹β€β€‹β€β€‹ο»Ώβ€β€β€‹β€β€‹β€β€Œβ€β€β€‹β€Œο»Ώβ€Œβ€‹β€Œο»Ώβ€Œβ€‹β€Œο»Ώβ€‹β€‹β€Œο»Ώβ€‹ο»Ώβ€‹ο»Ώβ€β€β€‹β€ο»Ώο»Ώβ€‹β€ο»Ώο»Ώβ€Œβ€β€β€Œβ€Œβ€ο»Ώβ€β€Œο»Ώβ€Œβ€‹β€Œβ€β€Œβ€Œβ€Œβ€ο»Ώβ€‹β€‹ο»Ώβ€Œβ€‹β€‹ο»Ώβ€Œο»Ώβ€‹ο»Ώβ€‹β€Œβ€‹β€ο»Ώβ€β€Œο»Ώβ€‹ο»Ώβ€Œβ€β€‹β€Œβ€Œβ€ο»Ώβ€β€Œβ€β€β€Œβ€Œο»Ώβ€Œβ€‹β€Œο»Ώβ€β€Œβ€‹β€ο»Ώβ€β€Œο»Ώβ€‹ο»Ώβ€Œο»Ώβ€Œβ€‹β€Œο»Ώβ€Œβ€Œβ€Œβ€β€Œβ€‹β€Œβ€β€β€Œβ€Œβ€ο»Ώο»Ώβ€‹β€ο»Ώο»Ώβ€Œβ€β€β€Œβ€Œβ€ο»Ώβ€β€Œο»Ώβ€Œβ€‹β€Œβ€β€Œβ€Œβ€Œβ€ο»Ώβ€β€Œο»Ώβ€Œβ€‹β€‹β€ο»Ώο»Ώβ€Œβ€β€Œβ€Œβ€Œβ€β€Œβ€‹β€Œβ€β€β€Œβ€Œο»Ώβ€Œβ€‹β€‹β€ο»Ώο»Ώβ€Œβ€ο»Ώβ€Œβ€Œβ€ο»Ώο»Ώβ€Œβ€β€Œβ€‹β€Œβ€β€Œβ€Œβ€‹ο»Ώο»Ώβ€Œβ€Œο»Ώβ€‹β€‹β€Œο»Ώβ€‹β€β€Œβ€β€Œβ€Œβ€Œο»Ώβ€‹ο»Ώβ€Œβ€β€Œβ€Œβ€Œβ€ο»Ώβ€β€Œο»Ώβ€Œβ€‹β€Œβ€β€‹β€Œβ€Œο»Ώβ€Œβ€‹β€Œβ€β€β€Œβ€Œβ€ο»Ώο»Ώβ€Œβ€ο»Ώβ€β€‹ο»Ώβ€ο»Ώβ€Œβ€β€β€Œβ€Œβ€β€Œβ€‹β€‹ο»Ώο»Ώβ€Œβ€Œβ€β€Œο»Ώβ€Œο»Ώβ€‹β€‹β€Œβ€β€ο»Ώβ€Œβ€Œβ€Œβ€β€Œβ€β€‹β€Œβ€Œο»Ώβ€Œβ€‹β€Œο»Ώβ€Œβ€Œβ€Œβ€β€Œβ€β€‹ο»Ώβ€Œβ€β€Œβ€Œβ€Œβ€Œβ€Œβ€ο»Ώβ€Œβ€Œβ€Œβ€‹β€Œβ€Œο»Ώβ€Œβ€β€Œο»Ώβ€Œβ€Œβ€Œβ€‹ο»Ώο»Ώβ€Œβ€ο»Ώβ€‹β€Œβ€β€Œβ€β€Œο»Ώβ€β€β€‹ο»Ώβ€Œβ€‹β€Œβ€ο»Ώβ€β€Œβ€‹β€Œο»Ώβ€Œβ€‹ο»Ώο»Ώβ€‹ο»Ώβ€ο»Ώβ€Œο»Ώβ€Œβ€‹β€Œο»Ώβ€β€Œβ€Œο»Ώβ€‹β€‹β€Œβ€β€Œβ€Œβ€‹ο»Ώο»Ώβ€Œβ€Œβ€β€‹β€β€Œβ€ο»Ώβ€‹β€Œβ€ο»Ώο»Ώβ€Œβ€β€Œο»Ώβ€‹ο»Ώβ€ο»Ώβ€Œο»Ώβ€‹β€‹β€Œβ€β€‹β€Œβ€Œο»Ώβ€Œβ€‹β€Œβ€β€β€‹β€‹ο»Ώο»Ώβ€Œβ€Œο»Ώβ€‹β€‹β€Œβ€β€‹β€Œβ€Œβ€β€Œο»Ώβ€Œβ€β€Œβ€Œβ€Œβ€‹β€‹β€β€Œο»Ώβ€Œβ€Œβ€Œβ€β€β€Œβ€Œβ€ο»Ώβ€‹β€Œβ€β€Œβ€‹β€Œβ€β€Œβ€Œβ€Œο»Ώβ€‹β€β€‹β€β€Œβ€Œβ€‹ο»Ώβ€Œβ€Œβ€Œβ€‹β€‹β€β€Œβ€Œο»Ώο»Ώβ€Œβ€β€ο»Ώβ€Œβ€β€Œβ€Œβ€Œο»Ώβ€β€Œβ€‹β€β€Œβ€Œβ€‹ο»Ώβ€‹ο»Ώβ€Œβ€‹β€Œβ€‹β€‹β€β€Œβ€Œβ€‹ο»Ώβ€‹ο»Ώβ€Œβ€‹β€Œβ€‹β€‹β€β€Œβ€Œβ€‹ο»Ώβ€‹β€β€‹ο»Ώβ€‹β€β€Œβ€‹β€β€β€‹ο»Ώβ€‹β€‹β€‹ο»Ώβ€Œο»Ώβ€Œο»Ώβ€β€β€‹β€ο»Ώβ€Œβ€Œβ€β€β€Œβ€Œβ€Œβ€‹β€β€Œβ€β€‹β€β€Œβ€ο»Ώβ€Œβ€Œβ€β€β€Œβ€Œβ€Œβ€‹β€‹β€Œβ€Œβ€Œβ€‹β€‹β€β€Œβ€Œβ€‹ο»Ώβ€‹β€β€‹ο»Ώβ€‹β€β€‹β€β€Œβ€Œβ€‹ο»Ώβ€Œβ€Œβ€Œβ€‹β€Œβ€‹β€‹β€ο»Ώβ€β€Œο»Ώβ€‹β€β€Œβ€β€β€Œβ€Œβ€β€‹ο»Ώβ€Œβ€β€β€‹β€Œβ€Œβ€Œβ€‹β€Œβ€β€Œβ€Œβ€Œο»Ώβ€β€‹β€Œο»Ώβ€Œβ€‹β€‹β€β€Œβ€Œβ€‹ο»Ώβ€Œβ€Œβ€Œβ€‹β€‹β€β€Œβ€Œο»Ώο»Ώβ€Œβ€β€ο»Ώβ€Œβ€β€Œβ€Œβ€Œο»Ώβ€β€Œβ€‹β€β€Œβ€Œβ€‹ο»Ώβ€‹ο»Ώβ€Œβ€‹β€Œβ€‹β€‹β€β€Œβ€Œβ€‹ο»Ώβ€‹ο»Ώβ€Œβ€‹β€Œβ€‹β€‹β€β€Œβ€Œβ€‹ο»Ώβ€‹β€β€‹ο»Ώβ€‹β€β€Œβ€‹β€Œβ€β€Œβ€‹β€β€Œβ€Œβ€‹β€β€β€Œβ€β€β€β€Œβ€β€Œβ€‹β€Œβ€Œβ€‹ο»Ώβ€Œβ€β€‹β€β€Œβ€Œβ€Œβ€‹β€Œβ€β€ο»Ώβ€Œβ€Œβ€‹β€‹β€Œβ€Œβ€β€‹β€Œβ€Œβ€Œο»Ώβ€‹β€β€Œβ€Œβ€‹ο»Ώβ€‹β€β€‹ο»Ώβ€‹β€β€‹β€β€Œβ€Œβ€‹ο»Ώβ€Œβ€Œβ€Œβ€‹β€Œβ€‹β€‹β€ο»Ώβ€β€Œβ€β€‹ο»Ώβ€Œβ€β€β€‹β€Œβ€β€β€Œβ€Œβ€ο»Ώβ€‹β€Œβ€β€Œβ€‹β€Œο»Ώβ€‹β€β€Œβ€β€Œβ€Œβ€Œβ€ο»Ώβ€β€‹β€β€Œβ€Œβ€‹ο»Ώβ€Œβ€Œβ€Œβ€‹β€‹β€β€Œβ€Œο»Ώο»Ώβ€Œβ€β€ο»Ώβ€Œβ€β€Œβ€Œβ€Œο»Ώβ€β€Œβ€‹β€β€Œβ€Œβ€‹ο»Ώβ€‹ο»Ώβ€Œβ€‹β€Œβ€‹β€‹β€β€Œβ€Œβ€‹ο»Ώβ€‹ο»Ώβ€Œβ€‹β€Œβ€‹β€‹β€β€Œβ€Œβ€‹ο»Ώβ€‹β€β€‹ο»Ώβ€‹β€β€Œβ€Œβ€‹β€‹β€Œβ€ο»Ώο»Ώβ€Œβ€ο»Ώβ€β€Œβ€‹β€‹β€β€Œβ€Œβ€Œβ€β€Œβ€β€Œβ€‹β€Œο»Ώβ€‹β€‹β€Œο»Ώβ€β€Œβ€Œο»Ώβ€Œβ€Œβ€Œβ€‹β€Œβ€‹β€Œβ€Œβ€‹β€β€Œβ€β€β€β€‹β€β€Œβ€Œβ€‹ο»Ώβ€‹β€β€‹ο»Ώβ€‹β€β€‹β€β€Œβ€Œβ€‹ο»Ώβ€Œβ€Œβ€Œβ€‹β€Œβ€‹β€‹β€ο»Ώβ€β€Œο»Ώβ€Œβ€‹β€Œβ€β€Œβ€Œβ€Œο»Ώβ€β€‹β€Œο»Ώβ€Œβ€‹β€‹ο»Ώο»Ώο»Ώβ€Œβ€β€‹β€β€Œβ€β€‹β€Œβ€Œο»Ώβ€‹ο»Ώβ€Œβ€β€Œβ€Œβ€Œβ€Œβ€Œβ€Œβ€Œο»Ώβ€‹β€β€Œβ€ο»Ώβ€‹β€‹ο»Ώο»Ώβ€Œβ€Œβ€β€β€‹β€Œο»Ώβ€Œβ€‹β€Œο»Ώβ€Œβ€‹β€Œο»Ώβ€‹β€‹β€Œο»Ώβ€‹ο»Ώβ€‹β€β€Œβ€Œβ€‹ο»Ώβ€‹ο»Ώβ€Œβ€‹β€‹β€Œβ€‹β€β€Œβ€Œβ€‹ο»Ώβ€‹β€β€Œβ€‹β€Œβ€β€‹β€β€Œβ€Œβ€‹ο»Ώβ€‹β€β€Œβ€‹β€Œβ€β€Œβ€β€β€Œβ€Œβ€ο»Ώβ€β€Œο»Ώβ€Œβ€‹β€Œβ€β€Œβ€Œβ€Œβ€ο»Ώβ€‹β€‹ο»Ώβ€Œβ€‹β€‹ο»Ώβ€Œο»Ώβ€‹ο»Ώβ€‹β€Œβ€‹β€ο»Ώβ€β€Œο»Ώβ€‹ο»Ώβ€Œβ€β€‹β€Œβ€Œβ€ο»Ώβ€β€Œβ€β€β€Œβ€Œο»Ώβ€Œβ€‹β€Œο»Ώβ€β€Œβ€‹β€ο»Ώβ€β€Œο»Ώβ€‹ο»Ώβ€Œο»Ώβ€Œβ€‹β€Œο»Ώβ€Œβ€Œβ€Œβ€β€Œβ€‹β€Œβ€β€β€Œβ€Œβ€ο»Ώο»Ώβ€‹β€β€Œβ€β€Œβ€β€β€Œβ€Œβ€β€Œβ€‹β€‹ο»Ώο»Ώβ€Œβ€Œβ€β€Œο»Ώβ€Œο»Ώβ€‹β€‹β€Œβ€β€ο»Ώβ€Œβ€Œβ€Œβ€β€Œβ€β€‹β€Œβ€Œο»Ώβ€Œβ€‹β€Œο»Ώβ€Œβ€Œβ€Œβ€β€Œβ€β€‹ο»Ώβ€Œβ€β€Œβ€Œβ€Œβ€Œβ€Œβ€ο»Ώβ€Œβ€Œβ€Œβ€‹β€Œβ€Œο»Ώβ€Œβ€β€Œο»Ώβ€Œβ€Œβ€Œβ€‹ο»Ώο»Ώβ€Œβ€ο»Ώβ€‹β€Œβ€β€Œβ€β€Œο»Ώβ€β€β€‹ο»Ώβ€Œβ€‹β€Œβ€ο»Ώβ€β€Œβ€‹β€Œο»Ώβ€Œβ€‹ο»Ώο»Ώβ€‹β€β€Œβ€β€Œο»Ώβ€Œβ€‹β€Œο»Ώβ€β€Œβ€Œο»Ώβ€‹β€‹β€Œβ€β€Œβ€Œβ€‹ο»Ώο»Ώβ€Œβ€Œβ€β€‹β€β€Œβ€ο»Ώβ€‹β€Œβ€ο»Ώο»Ώβ€Œβ€β€Œο»Ώβ€‹β€β€Œβ€β€Œο»Ώβ€‹β€‹β€Œβ€β€‹β€Œβ€Œο»Ώβ€Œβ€‹β€Œβ€β€β€‹β€‹ο»Ώο»Ώβ€Œβ€Œο»Ώβ€‹β€‹β€Œβ€β€‹β€Œβ€Œβ€β€Œο»Ώβ€Œβ€β€Œβ€Œβ€Œβ€‹β€‹β€β€Œο»Ώβ€Œβ€Œβ€Œβ€β€β€Œβ€Œβ€ο»Ώβ€‹β€Œβ€β€Œβ€‹β€Œβ€β€Œβ€Œβ€Œο»Ώβ€‹β€β€‹β€β€Œβ€Œβ€‹ο»Ώβ€Œβ€Œβ€Œβ€‹β€‹β€β€Œβ€Œο»Ώο»Ώβ€Œβ€β€ο»Ώβ€Œβ€β€Œβ€Œβ€Œο»Ώβ€β€Œβ€‹β€β€Œβ€Œβ€‹ο»Ώβ€‹ο»Ώβ€Œβ€‹β€Œβ€‹β€‹β€β€Œβ€Œβ€‹ο»Ώβ€‹ο»Ώβ€Œβ€‹β€Œβ€‹β€‹β€β€Œβ€Œβ€‹ο»Ώβ€‹β€β€‹ο»Ώβ€‹β€β€Œβ€‹β€β€β€‹ο»Ώβ€‹β€‹β€‹ο»Ώβ€Œο»Ώβ€Œο»Ώβ€β€β€‹β€ο»Ώβ€Œβ€Œβ€β€β€Œβ€Œβ€Œβ€‹β€β€Œβ€β€‹β€β€Œβ€ο»Ώβ€Œβ€Œβ€β€β€Œβ€Œβ€Œβ€‹β€‹β€Œβ€Œβ€Œβ€‹β€‹β€β€Œβ€Œβ€‹ο»Ώβ€‹β€β€‹ο»Ώβ€‹β€β€‹β€β€Œβ€Œβ€‹ο»Ώβ€Œβ€Œβ€Œβ€‹β€Œβ€‹β€‹β€ο»Ώβ€β€Œο»Ώβ€‹β€β€Œβ€β€β€Œβ€Œβ€β€‹ο»Ώβ€Œβ€β€β€‹β€Œβ€Œβ€Œβ€‹β€Œβ€β€Œβ€Œβ€Œο»Ώβ€β€‹β€Œο»Ώβ€Œβ€‹β€‹β€β€Œβ€Œβ€‹ο»Ώβ€Œβ€Œβ€Œβ€‹β€‹β€β€Œβ€Œο»Ώο»Ώβ€Œβ€β€ο»Ώβ€Œβ€β€Œβ€Œβ€Œο»Ώβ€β€Œβ€‹β€β€Œβ€Œβ€‹ο»Ώβ€‹ο»Ώβ€Œβ€‹β€Œβ€‹β€‹β€β€Œβ€Œβ€‹ο»Ώβ€‹ο»Ώβ€Œβ€‹β€Œβ€‹β€‹β€β€Œβ€Œβ€‹ο»Ώβ€‹β€β€‹ο»Ώβ€‹β€β€Œβ€‹β€Œβ€β€Œβ€‹β€β€Œβ€Œβ€‹β€β€β€Œβ€β€β€β€Œβ€β€Œβ€‹β€Œβ€Œβ€‹ο»Ώβ€Œβ€β€‹β€β€Œβ€Œβ€Œβ€‹β€Œβ€β€ο»Ώβ€Œβ€Œβ€‹β€‹β€Œβ€Œβ€β€‹β€Œβ€Œβ€Œο»Ώβ€‹β€β€Œβ€Œβ€‹ο»Ώβ€‹β€β€‹ο»Ώβ€‹β€β€‹β€β€Œβ€Œβ€‹ο»Ώβ€Œβ€Œβ€Œβ€‹β€Œβ€‹β€‹β€ο»Ώβ€β€Œβ€β€‹ο»Ώβ€Œβ€β€β€‹β€Œβ€β€β€Œβ€Œβ€ο»Ώβ€‹β€Œβ€β€Œβ€‹β€Œο»Ώβ€‹β€β€Œβ€β€Œβ€Œβ€Œβ€ο»Ώβ€β€‹β€β€Œβ€Œβ€‹ο»Ώβ€Œβ€Œβ€Œβ€‹β€‹β€β€Œβ€Œο»Ώο»Ώβ€Œβ€β€ο»Ώβ€Œβ€β€Œβ€Œβ€Œο»Ώβ€β€Œβ€‹β€β€Œβ€Œβ€‹ο»Ώβ€‹ο»Ώβ€Œβ€‹β€Œβ€‹β€‹β€β€Œβ€Œβ€‹ο»Ώβ€‹ο»Ώβ€Œβ€‹β€Œβ€‹β€‹β€β€Œβ€Œβ€‹ο»Ώβ€‹β€β€‹ο»Ώβ€‹β€β€Œβ€Œβ€‹β€‹β€Œβ€ο»Ώο»Ώβ€Œβ€ο»Ώβ€β€Œβ€‹β€‹β€β€Œβ€Œβ€Œβ€β€Œβ€β€Œβ€‹β€Œο»Ώβ€‹β€‹β€Œο»Ώβ€β€Œβ€Œο»Ώβ€Œβ€Œβ€Œβ€‹β€Œβ€‹β€Œβ€Œβ€‹β€β€Œβ€β€β€β€‹β€β€Œβ€Œβ€‹ο»Ώβ€‹β€β€‹ο»Ώβ€‹β€β€‹β€β€Œβ€Œβ€‹ο»Ώβ€Œβ€Œβ€Œβ€‹β€Œβ€‹β€‹β€ο»Ώβ€β€Œο»Ώβ€Œβ€‹β€Œβ€β€Œβ€Œβ€Œο»Ώβ€β€‹β€Œο»Ώβ€Œβ€‹β€‹β€β€Œβ€β€Œο»Ώβ€‹β€‹β€Œβ€β€Œβ€Œβ€Œο»Ώβ€‹β€β€Œο»Ώβ€‹ο»Ώβ€Œο»Ώβ€‹β€‹β€Œβ€β€Œβ€Œβ€Œβ€β€‹ο»Ώβ€Œο»Ώβ€Œβ€‹β€Œβ€β€β€Œβ€Œο»Ώβ€Œβ€β€Œβ€β€Œβ€Œβ€‹ο»Ώο»Ώβ€Œβ€Œο»Ώβ€‹β€‹β€Œο»Ώβ€Œβ€Œβ€Œβ€β€‹β€β€Œβ€ο»Ώβ€‹β€Œβ€β€β€Œβ€Œο»Ώβ€‹ο»Ώβ€Œβ€β€β€‹β€Œβ€β€Œβ€Œβ€Œβ€β€Œβ€‹β€‹β€β€‹β€β€Œο»Ώο»Ώβ€Œ

The first 100 people to get this far won a free Cyborg Security sticker:β€‹β€‹β€‹β€‹β€Œο»Ώβ€ο»Ώβ€‹β€β€‹β€β€Œβ€ο»Ώο»Ώβ€Œο»Ώβ€‹β€β€Œβ€β€β€Œβ€Œβ€β€Œο»Ώβ€Œβ€β€β€Œβ€Œβ€ο»Ώβ€β€‹β€β€‹β€β€‹ο»Ώβ€β€β€‹β€β€‹β€β€Œο»Ώβ€‹ο»Ώβ€Œβ€β€‹β€Œβ€Œβ€ο»Ώβ€β€Œβ€β€β€Œβ€Œο»Ώβ€Œβ€‹β€Œο»Ώβ€β€Œβ€‹β€ο»Ώβ€β€Œβ€β€β€Œβ€Œβ€ο»Ώο»Ώβ€‹β€β€‹β€β€‹β€ο»Ώβ€‹β€‹β€β€‹β€β€Œβ€β€β€‹β€Œο»Ώβ€‹β€β€Œβ€β€Œβ€Œβ€Œβ€β€Œβ€β€‹β€β€‹β€β€‹ο»Ώβ€β€β€‹β€β€‹β€β€Œβ€β€β€‹β€Œο»Ώβ€Œβ€‹β€Œο»Ώβ€Œβ€‹β€Œο»Ώβ€‹β€‹β€Œο»Ώβ€‹ο»Ώβ€‹ο»Ώβ€β€β€‹β€ο»Ώο»Ώβ€‹β€ο»Ώο»Ώβ€Œβ€β€β€Œβ€Œβ€ο»Ώβ€β€Œο»Ώβ€Œβ€‹β€Œβ€β€Œβ€Œβ€Œβ€ο»Ώβ€‹β€‹ο»Ώβ€Œβ€‹β€‹ο»Ώβ€Œο»Ώβ€‹ο»Ώβ€‹β€Œβ€‹β€ο»Ώβ€β€Œο»Ώβ€‹ο»Ώβ€Œβ€β€‹β€Œβ€Œβ€ο»Ώβ€β€Œβ€β€β€Œβ€Œο»Ώβ€Œβ€‹β€Œο»Ώβ€β€Œβ€‹β€ο»Ώβ€β€Œο»Ώβ€‹ο»Ώβ€Œο»Ώβ€Œβ€‹β€Œο»Ώβ€Œβ€Œβ€Œβ€β€Œβ€‹β€Œβ€β€β€Œβ€Œβ€ο»Ώο»Ώβ€‹β€ο»Ώο»Ώβ€Œβ€β€β€Œβ€Œβ€ο»Ώβ€β€Œο»Ώβ€Œβ€‹β€Œβ€β€Œβ€Œβ€Œβ€ο»Ώβ€β€Œο»Ώβ€Œβ€‹β€‹β€ο»Ώο»Ώβ€Œβ€β€Œβ€Œβ€Œβ€β€Œβ€‹β€Œβ€β€β€Œβ€Œο»Ώβ€Œβ€‹β€‹β€ο»Ώο»Ώβ€Œβ€ο»Ώβ€Œβ€Œβ€ο»Ώο»Ώβ€Œβ€β€Œβ€‹β€Œβ€β€Œβ€Œβ€‹ο»Ώο»Ώβ€Œβ€Œο»Ώβ€‹β€‹β€Œο»Ώβ€‹β€β€Œβ€β€Œβ€Œβ€Œο»Ώβ€‹ο»Ώβ€Œβ€β€Œβ€Œβ€Œβ€ο»Ώβ€β€Œο»Ώβ€Œβ€‹β€Œβ€β€‹β€Œβ€Œο»Ώβ€Œβ€‹β€Œβ€β€β€Œβ€Œβ€ο»Ώο»Ώβ€Œβ€ο»Ώβ€β€‹ο»Ώβ€ο»Ώβ€Œβ€β€β€Œβ€Œβ€β€Œβ€‹β€‹ο»Ώο»Ώβ€Œβ€Œβ€β€Œο»Ώβ€Œο»Ώβ€‹β€‹β€Œβ€β€ο»Ώβ€Œβ€Œβ€Œβ€β€Œβ€β€‹β€Œβ€Œο»Ώβ€Œβ€‹β€Œο»Ώβ€Œβ€Œβ€Œβ€β€Œβ€β€‹ο»Ώβ€Œβ€β€Œβ€Œβ€Œβ€Œβ€Œβ€ο»Ώβ€Œβ€Œβ€Œβ€‹β€Œβ€Œο»Ώβ€Œβ€β€Œο»Ώβ€Œβ€Œβ€Œβ€‹ο»Ώο»Ώβ€Œβ€ο»Ώβ€‹β€Œβ€β€Œβ€β€Œο»Ώβ€β€β€‹ο»Ώβ€Œβ€‹β€Œβ€ο»Ώβ€β€Œβ€‹β€Œο»Ώβ€Œβ€‹ο»Ώο»Ώβ€‹ο»Ώβ€ο»Ώβ€Œο»Ώβ€Œβ€‹β€Œο»Ώβ€β€Œβ€Œο»Ώβ€‹β€‹β€Œβ€β€Œβ€Œβ€‹ο»Ώο»Ώβ€Œβ€Œβ€β€‹β€β€Œβ€ο»Ώβ€‹β€Œβ€ο»Ώο»Ώβ€Œβ€β€Œο»Ώβ€‹ο»Ώβ€ο»Ώβ€Œο»Ώβ€‹β€‹β€Œβ€β€‹β€Œβ€Œο»Ώβ€Œβ€‹β€Œβ€β€β€‹β€‹ο»Ώο»Ώβ€Œβ€Œο»Ώβ€‹β€‹β€Œβ€β€‹β€Œβ€Œβ€β€Œο»Ώβ€Œβ€β€Œβ€Œβ€Œβ€‹β€‹β€β€Œο»Ώβ€Œβ€Œβ€Œβ€β€β€Œβ€Œβ€ο»Ώβ€‹β€Œβ€β€Œβ€‹β€Œβ€β€Œβ€Œβ€Œο»Ώβ€‹β€β€‹β€β€Œβ€Œβ€‹ο»Ώβ€Œβ€Œβ€Œβ€‹β€‹β€β€Œβ€Œο»Ώο»Ώβ€Œβ€β€ο»Ώβ€Œβ€β€Œβ€Œβ€Œο»Ώβ€β€Œβ€‹β€β€Œβ€Œβ€‹ο»Ώβ€‹ο»Ώβ€Œβ€‹β€Œβ€‹β€‹β€β€Œβ€Œβ€‹ο»Ώβ€‹ο»Ώβ€Œβ€‹β€Œβ€‹β€‹β€β€Œβ€Œβ€‹ο»Ώβ€‹β€β€‹ο»Ώβ€‹β€β€Œβ€‹β€β€β€‹ο»Ώβ€‹β€‹β€‹ο»Ώβ€Œο»Ώβ€Œο»Ώβ€β€β€‹β€ο»Ώβ€Œβ€Œβ€β€β€Œβ€Œβ€Œβ€‹β€β€Œβ€β€‹β€β€Œβ€ο»Ώβ€Œβ€Œβ€β€β€Œβ€Œβ€Œβ€‹β€‹β€Œβ€Œβ€Œβ€‹β€‹β€β€Œβ€Œβ€‹ο»Ώβ€‹β€β€‹ο»Ώβ€‹β€β€‹β€β€Œβ€Œβ€‹ο»Ώβ€Œβ€Œβ€Œβ€‹β€Œβ€‹β€‹β€ο»Ώβ€β€Œο»Ώβ€‹β€β€Œβ€β€β€Œβ€Œβ€β€‹ο»Ώβ€Œβ€β€β€‹β€Œβ€Œβ€Œβ€‹β€Œβ€β€Œβ€Œβ€Œο»Ώβ€β€‹β€Œο»Ώβ€Œβ€‹β€‹β€β€Œβ€Œβ€‹ο»Ώβ€Œβ€Œβ€Œβ€‹β€‹β€β€Œβ€Œο»Ώο»Ώβ€Œβ€β€ο»Ώβ€Œβ€β€Œβ€Œβ€Œο»Ώβ€β€Œβ€‹β€β€Œβ€Œβ€‹ο»Ώβ€‹ο»Ώβ€Œβ€‹β€Œβ€‹β€‹β€β€Œβ€Œβ€‹ο»Ώβ€‹ο»Ώβ€Œβ€‹β€Œβ€‹β€‹β€β€Œβ€Œβ€‹ο»Ώβ€‹β€β€‹ο»Ώβ€‹β€β€Œβ€‹β€‹β€Œβ€Œβ€β€‹β€β€Œβ€Œβ€‹ο»Ώβ€‹ο»Ώβ€β€Œβ€Œβ€Œβ€‹β€Œβ€Œβ€‹β€β€β€Œβ€‹β€Œβ€β€Œβ€β€Œβ€β€Œβ€ο»Ώβ€‹β€Œβ€Œβ€Œβ€‹β€Œο»Ώβ€Œβ€β€‹ο»Ώβ€‹β€β€‹β€β€Œβ€Œβ€‹ο»Ώβ€‹β€β€‹ο»Ώβ€‹β€β€‹β€β€Œβ€Œβ€‹ο»Ώβ€Œβ€Œβ€Œβ€‹β€Œβ€‹β€‹β€ο»Ώβ€β€Œβ€β€‹ο»Ώβ€Œβ€β€β€‹β€Œβ€β€β€Œβ€Œβ€ο»Ώβ€‹β€Œβ€β€Œβ€‹β€Œο»Ώβ€‹β€β€Œβ€β€Œβ€Œβ€Œβ€ο»Ώβ€β€‹β€β€Œβ€Œβ€‹ο»Ώβ€Œβ€Œβ€Œβ€‹β€‹β€β€Œβ€Œο»Ώο»Ώβ€Œβ€β€ο»Ώβ€Œβ€β€Œβ€Œβ€Œο»Ώβ€β€Œβ€‹β€β€Œβ€Œβ€‹ο»Ώβ€‹ο»Ώβ€Œβ€‹β€Œβ€‹β€‹β€β€Œβ€Œβ€‹ο»Ώβ€‹ο»Ώβ€Œβ€‹β€Œβ€‹β€‹β€β€Œβ€Œβ€‹ο»Ώβ€‹β€β€‹ο»Ώβ€‹β€β€Œο»Ώβ€β€Œβ€Œβ€ο»Ώβ€β€Œο»Ώβ€Œβ€‹β€Œβ€‹β€β€Œβ€Œβ€Œβ€β€β€Œβ€ο»Ώβ€‹β€‹ο»Ώβ€β€Œβ€Œο»Ώβ€‹β€Œβ€‹ο»Ώβ€β€‹β€Œβ€Œβ€‹β€β€‹ο»Ώβ€β€Œβ€Œο»Ώβ€‹ο»Ώβ€‹β€β€Œβ€Œβ€‹ο»Ώβ€‹β€β€‹ο»Ώβ€‹β€β€‹β€β€Œβ€Œβ€‹ο»Ώβ€Œβ€Œβ€Œβ€‹β€Œβ€‹β€‹β€ο»Ώβ€β€Œο»Ώβ€Œβ€‹β€Œβ€β€Œβ€Œβ€Œο»Ώβ€β€‹β€Œο»Ώβ€Œβ€‹β€‹ο»Ώο»Ώο»Ώβ€Œβ€β€‹β€β€Œβ€β€‹β€Œβ€Œο»Ώβ€‹ο»Ώβ€Œβ€β€Œβ€Œβ€Œβ€Œβ€Œβ€Œβ€Œο»Ώβ€‹β€β€Œβ€ο»Ώβ€‹β€‹ο»Ώο»Ώβ€Œβ€Œβ€β€β€‹β€Œο»Ώβ€Œβ€‹β€Œο»Ώβ€Œβ€‹β€Œο»Ώβ€‹β€‹β€Œο»Ώβ€‹ο»Ώβ€‹β€β€Œβ€Œβ€‹ο»Ώβ€‹ο»Ώβ€Œβ€‹β€‹β€Œβ€‹β€β€Œβ€Œβ€‹ο»Ώβ€‹β€β€Œβ€‹β€Œβ€β€‹β€β€Œβ€Œβ€‹ο»Ώβ€‹β€β€Œβ€‹β€Œβ€β€Œβ€β€β€Œβ€Œβ€ο»Ώβ€β€Œο»Ώβ€Œβ€‹β€Œβ€β€Œβ€Œβ€Œβ€ο»Ώβ€‹β€‹ο»Ώβ€Œβ€‹β€‹ο»Ώβ€Œο»Ώβ€‹ο»Ώβ€‹β€Œβ€‹β€ο»Ώβ€β€Œο»Ώβ€‹ο»Ώβ€Œβ€β€‹β€Œβ€Œβ€ο»Ώβ€β€Œβ€β€β€Œβ€Œο»Ώβ€Œβ€‹β€Œο»Ώβ€β€Œβ€‹β€ο»Ώβ€β€Œο»Ώβ€‹ο»Ώβ€Œο»Ώβ€Œβ€‹β€Œο»Ώβ€Œβ€Œβ€Œβ€β€Œβ€‹β€Œβ€β€β€Œβ€Œβ€ο»Ώο»Ώβ€‹β€β€Œβ€β€Œβ€β€β€Œβ€Œβ€β€Œβ€‹β€‹ο»Ώο»Ώβ€Œβ€Œβ€β€Œο»Ώβ€Œο»Ώβ€‹β€‹β€Œβ€β€ο»Ώβ€Œβ€Œβ€Œβ€β€Œβ€β€‹β€Œβ€Œο»Ώβ€Œβ€‹β€Œο»Ώβ€Œβ€Œβ€Œβ€β€Œβ€β€‹ο»Ώβ€Œβ€β€Œβ€Œβ€Œβ€Œβ€Œβ€ο»Ώβ€Œβ€Œβ€Œβ€‹β€Œβ€Œο»Ώβ€Œβ€β€Œο»Ώβ€Œβ€Œβ€Œβ€‹ο»Ώο»Ώβ€Œβ€ο»Ώβ€‹β€Œβ€β€Œβ€β€Œο»Ώβ€β€β€‹ο»Ώβ€Œβ€‹β€Œβ€ο»Ώβ€β€Œβ€‹β€Œο»Ώβ€Œβ€‹ο»Ώο»Ώβ€‹β€β€Œβ€β€Œο»Ώβ€Œβ€‹β€Œο»Ώβ€β€Œβ€Œο»Ώβ€‹β€‹β€Œβ€β€Œβ€Œβ€‹ο»Ώο»Ώβ€Œβ€Œβ€β€‹β€β€Œβ€ο»Ώβ€‹β€Œβ€ο»Ώο»Ώβ€Œβ€β€Œο»Ώβ€‹β€β€Œβ€β€Œο»Ώβ€‹β€‹β€Œβ€β€‹β€Œβ€Œο»Ώβ€Œβ€‹β€Œβ€β€β€‹β€‹ο»Ώο»Ώβ€Œβ€Œο»Ώβ€‹β€‹β€Œβ€β€‹β€Œβ€Œβ€β€Œο»Ώβ€Œβ€β€Œβ€Œβ€Œβ€‹β€‹β€β€Œο»Ώβ€Œβ€Œβ€Œβ€β€β€Œβ€Œβ€ο»Ώβ€‹β€Œβ€β€Œβ€‹β€Œβ€β€Œβ€Œβ€Œο»Ώβ€‹β€β€‹β€β€Œβ€Œβ€‹ο»Ώβ€Œβ€Œβ€Œβ€‹β€‹β€β€Œβ€Œο»Ώο»Ώβ€Œβ€β€ο»Ώβ€Œβ€β€Œβ€Œβ€Œο»Ώβ€β€Œβ€‹β€β€Œβ€Œβ€‹ο»Ώβ€‹ο»Ώβ€Œβ€‹β€Œβ€‹β€‹β€β€Œβ€Œβ€‹ο»Ώβ€‹ο»Ώβ€Œβ€‹β€Œβ€‹β€‹β€β€Œβ€Œβ€‹ο»Ώβ€‹β€β€‹ο»Ώβ€‹β€β€Œβ€‹β€β€β€‹ο»Ώβ€‹β€‹β€‹ο»Ώβ€Œο»Ώβ€Œο»Ώβ€β€β€‹β€ο»Ώβ€Œβ€Œβ€β€β€Œβ€Œβ€Œβ€‹β€β€Œβ€β€‹β€β€Œβ€ο»Ώβ€Œβ€Œβ€β€β€Œβ€Œβ€Œβ€‹β€‹β€Œβ€Œβ€Œβ€‹β€‹β€β€Œβ€Œβ€‹ο»Ώβ€‹β€β€‹ο»Ώβ€‹β€β€‹β€β€Œβ€Œβ€‹ο»Ώβ€Œβ€Œβ€Œβ€‹β€Œβ€‹β€‹β€ο»Ώβ€β€Œο»Ώβ€‹β€β€Œβ€β€β€Œβ€Œβ€β€‹ο»Ώβ€Œβ€β€β€‹β€Œβ€Œβ€Œβ€‹β€Œβ€β€Œβ€Œβ€Œο»Ώβ€β€‹β€Œο»Ώβ€Œβ€‹β€‹β€β€Œβ€Œβ€‹ο»Ώβ€Œβ€Œβ€Œβ€‹β€‹β€β€Œβ€Œο»Ώο»Ώβ€Œβ€β€ο»Ώβ€Œβ€β€Œβ€Œβ€Œο»Ώβ€β€Œβ€‹β€β€Œβ€Œβ€‹ο»Ώβ€‹ο»Ώβ€Œβ€‹β€Œβ€‹β€‹β€β€Œβ€Œβ€‹ο»Ώβ€‹ο»Ώβ€Œβ€‹β€Œβ€‹β€‹β€β€Œβ€Œβ€‹ο»Ώβ€‹β€β€‹ο»Ώβ€‹β€β€Œβ€‹β€‹β€Œβ€Œβ€β€‹β€β€Œβ€Œβ€‹ο»Ώβ€‹ο»Ώβ€β€Œβ€Œβ€Œβ€‹β€Œβ€Œβ€‹β€β€β€Œβ€‹β€Œβ€β€Œβ€β€Œβ€β€Œβ€ο»Ώβ€‹β€Œβ€Œβ€Œβ€‹β€Œο»Ώβ€Œβ€β€‹ο»Ώβ€‹β€β€‹β€β€Œβ€Œβ€‹ο»Ώβ€‹β€β€‹ο»Ώβ€‹β€β€‹β€β€Œβ€Œβ€‹ο»Ώβ€Œβ€Œβ€Œβ€‹β€Œβ€‹β€‹β€ο»Ώβ€β€Œβ€β€‹ο»Ώβ€Œβ€β€β€‹β€Œβ€β€β€Œβ€Œβ€ο»Ώβ€‹β€Œβ€β€Œβ€‹β€Œο»Ώβ€‹β€β€Œβ€β€Œβ€Œβ€Œβ€ο»Ώβ€β€‹β€β€Œβ€Œβ€‹ο»Ώβ€Œβ€Œβ€Œβ€‹β€‹β€β€Œβ€Œο»Ώο»Ώβ€Œβ€β€ο»Ώβ€Œβ€β€Œβ€Œβ€Œο»Ώβ€β€Œβ€‹β€β€Œβ€Œβ€‹ο»Ώβ€‹ο»Ώβ€Œβ€‹β€Œβ€‹β€‹β€β€Œβ€Œβ€‹ο»Ώβ€‹ο»Ώβ€Œβ€‹β€Œβ€‹β€‹β€β€Œβ€Œβ€‹ο»Ώβ€‹β€β€‹ο»Ώβ€‹β€β€Œο»Ώβ€β€Œβ€Œβ€ο»Ώβ€β€Œο»Ώβ€Œβ€‹β€Œβ€‹β€β€Œβ€Œβ€Œβ€β€β€Œβ€ο»Ώβ€‹β€‹ο»Ώβ€β€Œβ€Œο»Ώβ€‹β€Œβ€‹ο»Ώβ€β€‹β€Œβ€Œβ€‹β€β€‹ο»Ώβ€β€Œβ€Œο»Ώβ€‹ο»Ώβ€‹β€β€Œβ€Œβ€‹ο»Ώβ€‹β€β€‹ο»Ώβ€‹β€β€‹β€β€Œβ€Œβ€‹ο»Ώβ€Œβ€Œβ€Œβ€‹β€Œβ€‹β€‹β€ο»Ώβ€β€Œο»Ώβ€Œβ€‹β€Œβ€β€Œβ€Œβ€Œο»Ώβ€β€‹β€Œο»Ώβ€Œβ€‹β€‹β€β€Œβ€β€Œο»Ώβ€‹β€‹β€Œβ€β€Œβ€Œβ€Œο»Ώβ€‹β€β€Œο»Ώβ€‹ο»Ώβ€Œο»Ώβ€‹β€‹β€Œβ€β€Œβ€Œβ€Œβ€β€‹ο»Ώβ€Œο»Ώβ€Œβ€‹β€Œβ€β€β€Œβ€Œο»Ώβ€Œβ€β€Œβ€β€Œβ€Œβ€‹ο»Ώο»Ώβ€Œβ€Œο»Ώβ€‹β€‹β€Œο»Ώβ€Œβ€Œβ€Œβ€β€‹β€β€Œβ€ο»Ώβ€‹β€Œβ€β€β€Œβ€Œο»Ώβ€‹ο»Ώβ€Œβ€β€β€‹β€Œβ€β€Œβ€Œβ€Œβ€β€Œβ€‹β€‹β€β€‹β€β€Œο»Ώο»Ώβ€Œ

<span id="e892" class="dh yq gq gr yj b be yr ys ab yt">$ cat d0wn_th3_r4bb1t_h0l3/FREESTUFFS.txt
Congrats on making it this far!!!
The first 100 people to DM us at @cyb0rgsecur1ty with "pls_g1v3_th1s_h4x0r_fr33_st00fz" will receive a free Cyborg Security sticker! Please include a complete mailing address in your DM.</span><span class="dh yq gq gr yj b be yu yv yw yx yy ys ab yt">There's more files in this archive, keep going to win more free stuff.</span>β€‹β€‹β€‹β€‹β€Œο»Ώβ€ο»Ώβ€‹β€β€‹β€β€Œβ€ο»Ώο»Ώβ€Œο»Ώβ€‹β€β€Œβ€β€β€Œβ€Œβ€β€Œο»Ώβ€Œβ€β€β€Œβ€Œβ€ο»Ώβ€β€‹β€β€‹β€β€‹ο»Ώβ€β€β€‹β€β€‹β€β€Œο»Ώβ€‹ο»Ώβ€Œβ€β€‹β€Œβ€Œβ€ο»Ώβ€β€Œβ€β€β€Œβ€Œο»Ώβ€Œβ€‹β€Œο»Ώβ€β€Œβ€‹β€ο»Ώβ€β€Œβ€β€β€Œβ€Œβ€ο»Ώο»Ώβ€‹β€β€‹β€β€‹β€ο»Ώβ€‹β€‹β€β€‹β€β€Œβ€β€β€‹β€Œο»Ώβ€‹β€β€Œβ€β€Œβ€Œβ€Œβ€β€Œβ€β€‹β€β€‹β€β€‹ο»Ώβ€β€β€‹β€β€‹β€β€Œβ€β€β€‹β€Œο»Ώβ€Œβ€‹β€Œο»Ώβ€Œβ€‹β€Œο»Ώβ€‹β€‹β€Œο»Ώβ€‹ο»Ώβ€‹ο»Ώβ€β€β€‹β€ο»Ώο»Ώβ€‹β€ο»Ώο»Ώβ€Œβ€β€β€Œβ€Œβ€ο»Ώβ€β€Œο»Ώβ€Œβ€‹β€Œβ€β€Œβ€Œβ€Œβ€ο»Ώβ€‹β€‹ο»Ώβ€Œβ€‹β€‹ο»Ώβ€Œο»Ώβ€‹ο»Ώβ€‹β€Œβ€‹β€ο»Ώβ€β€Œο»Ώβ€‹ο»Ώβ€Œβ€β€‹β€Œβ€Œβ€ο»Ώβ€β€Œβ€β€β€Œβ€Œο»Ώβ€Œβ€‹β€Œο»Ώβ€β€Œβ€‹β€ο»Ώβ€β€Œο»Ώβ€‹ο»Ώβ€Œο»Ώβ€Œβ€‹β€Œο»Ώβ€Œβ€Œβ€Œβ€β€Œβ€‹β€Œβ€β€β€Œβ€Œβ€ο»Ώο»Ώβ€‹β€ο»Ώο»Ώβ€Œβ€β€β€Œβ€Œβ€ο»Ώβ€β€Œο»Ώβ€Œβ€‹β€Œβ€β€Œβ€Œβ€Œβ€ο»Ώβ€β€Œο»Ώβ€Œβ€‹β€‹β€ο»Ώο»Ώβ€Œβ€β€Œβ€Œβ€Œβ€β€Œβ€‹β€Œβ€β€β€Œβ€Œο»Ώβ€Œβ€‹β€‹β€ο»Ώο»Ώβ€Œβ€ο»Ώβ€Œβ€Œβ€ο»Ώο»Ώβ€Œβ€β€Œβ€‹β€Œβ€β€Œβ€Œβ€‹ο»Ώο»Ώβ€Œβ€Œο»Ώβ€‹β€‹β€Œο»Ώβ€‹β€β€Œβ€β€Œβ€Œβ€Œο»Ώβ€‹ο»Ώβ€Œβ€β€Œβ€Œβ€Œβ€ο»Ώβ€β€Œο»Ώβ€Œβ€‹β€Œβ€β€‹β€Œβ€Œο»Ώβ€Œβ€‹β€Œβ€β€β€Œβ€Œβ€ο»Ώο»Ώβ€Œβ€ο»Ώβ€β€‹ο»Ώβ€ο»Ώβ€Œβ€β€β€Œβ€Œβ€β€Œβ€‹β€‹ο»Ώο»Ώβ€Œβ€Œβ€β€Œο»Ώβ€Œο»Ώβ€‹β€‹β€Œβ€β€ο»Ώβ€Œβ€Œβ€Œβ€β€Œβ€β€‹β€Œβ€Œο»Ώβ€Œβ€‹β€Œο»Ώβ€Œβ€Œβ€Œβ€β€Œβ€β€‹ο»Ώβ€Œβ€β€Œβ€Œβ€Œβ€Œβ€Œβ€ο»Ώβ€Œβ€Œβ€Œβ€‹β€Œβ€Œο»Ώβ€Œβ€β€Œο»Ώβ€Œβ€Œβ€Œβ€‹ο»Ώο»Ώβ€Œβ€ο»Ώβ€‹β€Œβ€β€Œβ€β€Œο»Ώβ€β€β€‹ο»Ώβ€Œβ€‹β€Œβ€ο»Ώβ€β€Œβ€‹β€Œο»Ώβ€Œβ€‹ο»Ώο»Ώβ€‹ο»Ώβ€ο»Ώβ€Œο»Ώβ€Œβ€‹β€Œο»Ώβ€β€Œβ€Œο»Ώβ€‹β€‹β€Œβ€β€Œβ€Œβ€‹ο»Ώο»Ώβ€Œβ€Œβ€β€‹β€β€Œβ€ο»Ώβ€‹β€Œβ€ο»Ώο»Ώβ€Œβ€β€Œο»Ώβ€‹ο»Ώβ€ο»Ώβ€Œο»Ώβ€‹β€‹β€Œβ€β€‹β€Œβ€Œο»Ώβ€Œβ€‹β€Œβ€β€β€‹β€‹ο»Ώο»Ώβ€Œβ€Œο»Ώβ€‹β€‹β€Œβ€β€‹β€Œβ€Œβ€β€Œο»Ώβ€Œβ€β€Œβ€Œβ€Œβ€‹β€‹β€β€Œο»Ώβ€Œβ€Œβ€Œβ€β€β€Œβ€Œβ€ο»Ώβ€‹β€Œβ€β€Œβ€‹β€Œβ€β€Œβ€Œβ€Œο»Ώβ€‹β€β€‹β€β€Œβ€Œβ€‹ο»Ώβ€Œβ€Œβ€Œβ€‹β€‹β€β€Œβ€Œο»Ώο»Ώβ€Œβ€β€ο»Ώβ€Œβ€β€Œβ€Œβ€Œο»Ώβ€β€Œβ€‹β€β€Œβ€Œβ€‹ο»Ώβ€‹ο»Ώβ€Œβ€‹β€Œβ€‹β€‹β€β€Œβ€Œβ€‹ο»Ώβ€‹ο»Ώβ€Œβ€‹β€Œβ€‹β€‹β€β€Œβ€Œβ€‹ο»Ώβ€‹β€β€‹ο»Ώβ€‹β€β€Œβ€‹β€β€β€‹ο»Ώβ€‹β€‹β€‹ο»Ώβ€Œο»Ώβ€Œο»Ώβ€β€β€‹β€ο»Ώβ€Œβ€Œβ€β€β€Œβ€Œβ€Œβ€‹β€β€Œβ€β€‹β€β€Œβ€ο»Ώβ€Œβ€Œβ€β€β€Œβ€Œβ€Œβ€‹β€‹β€Œβ€Œβ€Œβ€‹β€‹β€β€Œβ€Œβ€‹ο»Ώβ€‹β€β€‹ο»Ώβ€‹β€β€‹β€β€Œβ€Œβ€‹ο»Ώβ€Œβ€Œβ€Œβ€‹β€Œβ€‹β€‹β€ο»Ώβ€β€Œο»Ώβ€‹β€β€Œβ€β€β€Œβ€Œβ€β€‹ο»Ώβ€Œβ€β€β€‹β€Œβ€Œβ€Œβ€‹β€Œβ€β€Œβ€Œβ€Œο»Ώβ€β€‹β€Œο»Ώβ€Œβ€‹β€‹β€β€Œβ€Œβ€‹ο»Ώβ€Œβ€Œβ€Œβ€‹β€‹β€β€Œβ€Œο»Ώο»Ώβ€Œβ€β€ο»Ώβ€Œβ€β€Œβ€Œβ€Œο»Ώβ€β€Œβ€‹β€β€Œβ€Œβ€‹ο»Ώβ€‹ο»Ώβ€Œβ€‹β€Œβ€‹β€‹β€β€Œβ€Œβ€‹ο»Ώβ€‹ο»Ώβ€Œβ€‹β€Œβ€‹β€‹β€β€Œβ€Œβ€‹ο»Ώβ€‹β€β€‹ο»Ώβ€‹β€β€Œβ€β€Œβ€Œβ€Œβ€‹β€β€β€Œβ€‹β€Œβ€β€Œβ€β€Œβ€‹β€‹ο»Ώβ€Œβ€Œβ€Œβ€‹β€Œβ€‹β€Œβ€‹ο»Ώο»Ώβ€‹ο»Ώβ€Œβ€‹β€Œβ€‹β€ο»Ώβ€Œβ€β€β€β€Œβ€Œβ€Œβ€Œβ€‹ο»Ώβ€‹β€Œβ€‹β€β€Œβ€Œβ€‹ο»Ώβ€‹β€β€‹ο»Ώβ€‹β€β€‹β€β€Œβ€Œβ€‹ο»Ώβ€Œβ€Œβ€Œβ€‹β€Œβ€‹β€‹β€ο»Ώβ€β€Œβ€β€‹ο»Ώβ€Œβ€β€β€‹β€Œβ€β€β€Œβ€Œβ€ο»Ώβ€‹β€Œβ€β€Œβ€‹β€Œο»Ώβ€‹β€β€Œβ€β€Œβ€Œβ€Œβ€ο»Ώβ€β€‹β€β€Œβ€Œβ€‹ο»Ώβ€Œβ€Œβ€Œβ€‹β€‹β€β€Œβ€Œο»Ώο»Ώβ€Œβ€β€ο»Ώβ€Œβ€β€Œβ€Œβ€Œο»Ώβ€β€Œβ€‹β€β€Œβ€Œβ€‹ο»Ώβ€‹ο»Ώβ€Œβ€‹β€Œβ€‹β€‹β€β€Œβ€Œβ€‹ο»Ώβ€‹ο»Ώβ€Œβ€‹β€Œβ€‹β€‹β€β€Œβ€Œβ€‹ο»Ώβ€‹β€β€‹ο»Ώβ€‹β€β€Œβ€‹β€Œβ€‹β€‹ο»Ώβ€β€‹β€Œο»Ώβ€‹ο»Ώβ€Œβ€β€‹β€β€Œβ€‹β€‹β€β€Œβ€β€β€Œβ€Œβ€Œο»Ώο»Ώβ€‹ο»Ώβ€Œβ€‹β€Œο»Ώβ€Œο»Ώβ€Œβ€‹ο»Ώβ€Œβ€Œβ€‹β€‹ο»Ώβ€‹ο»Ώβ€‹ο»Ώβ€‹β€β€Œβ€Œβ€‹ο»Ώβ€‹β€β€‹ο»Ώβ€‹β€β€‹β€β€Œβ€Œβ€‹ο»Ώβ€Œβ€Œβ€Œβ€‹β€Œβ€‹β€‹β€ο»Ώβ€β€Œο»Ώβ€Œβ€‹β€Œβ€β€Œβ€Œβ€Œο»Ώβ€β€‹β€Œο»Ώβ€Œβ€‹β€‹ο»Ώο»Ώο»Ώβ€Œβ€β€‹β€β€Œβ€β€‹β€Œβ€Œο»Ώβ€‹ο»Ώβ€Œβ€β€Œβ€Œβ€Œβ€Œβ€Œβ€Œβ€Œο»Ώβ€‹β€β€Œβ€ο»Ώβ€‹β€‹ο»Ώο»Ώβ€Œβ€Œβ€β€β€‹β€Œο»Ώβ€Œβ€‹β€Œο»Ώβ€Œβ€‹β€Œο»Ώβ€‹β€‹β€Œο»Ώβ€‹ο»Ώβ€‹β€β€Œβ€Œβ€‹ο»Ώβ€‹ο»Ώβ€Œβ€‹β€‹β€Œβ€‹β€β€Œβ€Œβ€‹ο»Ώβ€‹β€β€Œβ€‹β€Œβ€β€‹β€β€Œβ€Œβ€‹ο»Ώβ€‹β€β€Œβ€‹β€Œβ€β€Œβ€β€β€Œβ€Œβ€ο»Ώβ€β€Œο»Ώβ€Œβ€‹β€Œβ€β€Œβ€Œβ€Œβ€ο»Ώβ€‹β€‹ο»Ώβ€Œβ€‹β€‹ο»Ώβ€Œο»Ώβ€‹ο»Ώβ€‹β€Œβ€‹β€ο»Ώβ€β€Œο»Ώβ€‹ο»Ώβ€Œβ€β€‹β€Œβ€Œβ€ο»Ώβ€β€Œβ€β€β€Œβ€Œο»Ώβ€Œβ€‹β€Œο»Ώβ€β€Œβ€‹β€ο»Ώβ€β€Œο»Ώβ€‹ο»Ώβ€Œο»Ώβ€Œβ€‹β€Œο»Ώβ€Œβ€Œβ€Œβ€β€Œβ€‹β€Œβ€β€β€Œβ€Œβ€ο»Ώο»Ώβ€‹β€β€Œβ€β€Œβ€β€β€Œβ€Œβ€β€Œβ€‹β€‹ο»Ώο»Ώβ€Œβ€Œβ€β€Œο»Ώβ€Œο»Ώβ€‹β€‹β€Œβ€β€ο»Ώβ€Œβ€Œβ€Œβ€β€Œβ€β€‹β€Œβ€Œο»Ώβ€Œβ€‹β€Œο»Ώβ€Œβ€Œβ€Œβ€β€Œβ€β€‹ο»Ώβ€Œβ€β€Œβ€Œβ€Œβ€Œβ€Œβ€ο»Ώβ€Œβ€Œβ€Œβ€‹β€Œβ€Œο»Ώβ€Œβ€β€Œο»Ώβ€Œβ€Œβ€Œβ€‹ο»Ώο»Ώβ€Œβ€ο»Ώβ€‹β€Œβ€β€Œβ€β€Œο»Ώβ€β€β€‹ο»Ώβ€Œβ€‹β€Œβ€ο»Ώβ€β€Œβ€‹β€Œο»Ώβ€Œβ€‹ο»Ώο»Ώβ€‹β€β€Œβ€β€Œο»Ώβ€Œβ€‹β€Œο»Ώβ€β€Œβ€Œο»Ώβ€‹β€‹β€Œβ€β€Œβ€Œβ€‹ο»Ώο»Ώβ€Œβ€Œβ€β€‹β€β€Œβ€ο»Ώβ€‹β€Œβ€ο»Ώο»Ώβ€Œβ€β€Œο»Ώβ€‹β€β€Œβ€β€Œο»Ώβ€‹β€‹β€Œβ€β€‹β€Œβ€Œο»Ώβ€Œβ€‹β€Œβ€β€β€‹β€‹ο»Ώο»Ώβ€Œβ€Œο»Ώβ€‹β€‹β€Œβ€β€‹β€Œβ€Œβ€β€Œο»Ώβ€Œβ€β€Œβ€Œβ€Œβ€‹β€‹β€β€Œο»Ώβ€Œβ€Œβ€Œβ€β€β€Œβ€Œβ€ο»Ώβ€‹β€Œβ€β€Œβ€‹β€Œβ€β€Œβ€Œβ€Œο»Ώβ€‹β€β€‹β€β€Œβ€Œβ€‹ο»Ώβ€Œβ€Œβ€Œβ€‹β€‹β€β€Œβ€Œο»Ώο»Ώβ€Œβ€β€ο»Ώβ€Œβ€β€Œβ€Œβ€Œο»Ώβ€β€Œβ€‹β€β€Œβ€Œβ€‹ο»Ώβ€‹ο»Ώβ€Œβ€‹β€Œβ€‹β€‹β€β€Œβ€Œβ€‹ο»Ώβ€‹ο»Ώβ€Œβ€‹β€Œβ€‹β€‹β€β€Œβ€Œβ€‹ο»Ώβ€‹β€β€‹ο»Ώβ€‹β€β€Œβ€‹β€β€β€‹ο»Ώβ€‹β€‹β€‹ο»Ώβ€Œο»Ώβ€Œο»Ώβ€β€β€‹β€ο»Ώβ€Œβ€Œβ€β€β€Œβ€Œβ€Œβ€‹β€β€Œβ€β€‹β€β€Œβ€ο»Ώβ€Œβ€Œβ€β€β€Œβ€Œβ€Œβ€‹β€‹β€Œβ€Œβ€Œβ€‹β€‹β€β€Œβ€Œβ€‹ο»Ώβ€‹β€β€‹ο»Ώβ€‹β€β€‹β€β€Œβ€Œβ€‹ο»Ώβ€Œβ€Œβ€Œβ€‹β€Œβ€‹β€‹β€ο»Ώβ€β€Œο»Ώβ€‹β€β€Œβ€β€β€Œβ€Œβ€β€‹ο»Ώβ€Œβ€β€β€‹β€Œβ€Œβ€Œβ€‹β€Œβ€β€Œβ€Œβ€Œο»Ώβ€β€‹β€Œο»Ώβ€Œβ€‹β€‹β€β€Œβ€Œβ€‹ο»Ώβ€Œβ€Œβ€Œβ€‹β€‹β€β€Œβ€Œο»Ώο»Ώβ€Œβ€β€ο»Ώβ€Œβ€β€Œβ€Œβ€Œο»Ώβ€β€Œβ€‹β€β€Œβ€Œβ€‹ο»Ώβ€‹ο»Ώβ€Œβ€‹β€Œβ€‹β€‹β€β€Œβ€Œβ€‹ο»Ώβ€‹ο»Ώβ€Œβ€‹β€Œβ€‹β€‹β€β€Œβ€Œβ€‹ο»Ώβ€‹β€β€‹ο»Ώβ€‹β€β€Œβ€β€Œβ€Œβ€Œβ€‹β€β€β€Œβ€‹β€Œβ€β€Œβ€β€Œβ€‹β€‹ο»Ώβ€Œβ€Œβ€Œβ€‹β€Œβ€‹β€Œβ€‹ο»Ώο»Ώβ€‹ο»Ώβ€Œβ€‹β€Œβ€‹β€ο»Ώβ€Œβ€β€β€β€Œβ€Œβ€Œβ€Œβ€‹ο»Ώβ€‹β€Œβ€‹β€β€Œβ€Œβ€‹ο»Ώβ€‹β€β€‹ο»Ώβ€‹β€β€‹β€β€Œβ€Œβ€‹ο»Ώβ€Œβ€Œβ€Œβ€‹β€Œβ€‹β€‹β€ο»Ώβ€β€Œβ€β€‹ο»Ώβ€Œβ€β€β€‹β€Œβ€β€β€Œβ€Œβ€ο»Ώβ€‹β€Œβ€β€Œβ€‹β€Œο»Ώβ€‹β€β€Œβ€β€Œβ€Œβ€Œβ€ο»Ώβ€β€‹β€β€Œβ€Œβ€‹ο»Ώβ€Œβ€Œβ€Œβ€‹β€‹β€β€Œβ€Œο»Ώο»Ώβ€Œβ€β€ο»Ώβ€Œβ€β€Œβ€Œβ€Œο»Ώβ€β€Œβ€‹β€β€Œβ€Œβ€‹ο»Ώβ€‹ο»Ώβ€Œβ€‹β€Œβ€‹β€‹β€β€Œβ€Œβ€‹ο»Ώβ€‹ο»Ώβ€Œβ€‹β€Œβ€‹β€‹β€β€Œβ€Œβ€‹ο»Ώβ€‹β€β€‹ο»Ώβ€‹β€β€Œβ€‹β€Œβ€‹β€‹ο»Ώβ€β€‹β€Œο»Ώβ€‹ο»Ώβ€Œβ€β€‹β€β€Œβ€‹β€‹β€β€Œβ€β€β€Œβ€Œβ€Œο»Ώο»Ώβ€‹ο»Ώβ€Œβ€‹β€Œο»Ώβ€Œο»Ώβ€Œβ€‹ο»Ώβ€Œβ€Œβ€‹β€‹ο»Ώβ€‹ο»Ώβ€‹ο»Ώβ€‹β€β€Œβ€Œβ€‹ο»Ώβ€‹β€β€‹ο»Ώβ€‹β€β€‹β€β€Œβ€Œβ€‹ο»Ώβ€Œβ€Œβ€Œβ€‹β€Œβ€‹β€‹β€ο»Ώβ€β€Œο»Ώβ€Œβ€‹β€Œβ€β€Œβ€Œβ€Œο»Ώβ€β€‹β€Œο»Ώβ€Œβ€‹β€‹β€β€Œβ€β€Œο»Ώβ€‹β€‹β€Œβ€β€Œβ€Œβ€Œο»Ώβ€‹β€β€Œο»Ώβ€‹ο»Ώβ€Œο»Ώβ€‹β€‹β€Œβ€β€Œβ€Œβ€Œβ€β€‹ο»Ώβ€Œο»Ώβ€Œβ€‹β€Œβ€β€β€Œβ€Œο»Ώβ€Œβ€β€Œβ€β€Œβ€Œβ€‹ο»Ώο»Ώβ€Œβ€Œο»Ώβ€‹β€‹β€Œο»Ώβ€Œβ€Œβ€Œβ€β€‹β€β€Œβ€ο»Ώβ€‹β€Œβ€β€β€Œβ€Œο»Ώβ€‹ο»Ώβ€Œβ€β€β€‹β€Œβ€β€Œβ€Œβ€Œβ€β€Œβ€‹β€‹β€β€‹β€β€Œο»Ώο»Ώβ€Œ

PART 4–4LPH4B3T_BO1Z.PCAPβ€‹β€‹β€‹β€‹β€Œο»Ώβ€ο»Ώβ€‹β€β€‹β€β€Œβ€ο»Ώο»Ώβ€Œο»Ώβ€‹β€β€Œβ€β€β€Œβ€Œβ€β€Œο»Ώβ€Œβ€β€β€Œβ€Œβ€ο»Ώβ€β€‹β€β€‹β€β€‹ο»Ώβ€β€β€‹β€β€‹β€β€Œο»Ώβ€‹ο»Ώβ€Œβ€β€‹β€Œβ€Œβ€ο»Ώβ€β€Œβ€β€β€Œβ€Œο»Ώβ€Œβ€‹β€Œο»Ώβ€β€Œβ€‹β€ο»Ώβ€β€Œβ€β€β€Œβ€Œβ€ο»Ώο»Ώβ€‹β€β€‹β€β€‹β€ο»Ώβ€‹β€‹β€β€‹β€β€Œβ€β€β€‹β€Œο»Ώβ€‹β€β€Œβ€β€Œβ€Œβ€Œβ€β€Œβ€β€‹β€β€‹β€β€‹ο»Ώβ€β€β€‹β€β€‹β€β€Œβ€β€β€‹β€Œο»Ώβ€Œβ€‹β€Œο»Ώβ€Œβ€‹β€Œο»Ώβ€‹β€‹β€Œο»Ώβ€‹ο»Ώβ€‹ο»Ώβ€β€β€‹β€ο»Ώο»Ώβ€‹β€ο»Ώο»Ώβ€Œβ€β€β€Œβ€Œβ€ο»Ώβ€β€Œο»Ώβ€Œβ€‹β€Œβ€β€Œβ€Œβ€Œβ€ο»Ώβ€‹β€‹ο»Ώβ€Œβ€‹β€‹ο»Ώβ€Œο»Ώβ€‹ο»Ώβ€‹β€Œβ€‹β€ο»Ώβ€β€Œο»Ώβ€‹ο»Ώβ€Œβ€β€‹β€Œβ€Œβ€ο»Ώβ€β€Œβ€β€β€Œβ€Œο»Ώβ€Œβ€‹β€Œο»Ώβ€β€Œβ€‹β€ο»Ώβ€β€Œο»Ώβ€‹ο»Ώβ€Œο»Ώβ€Œβ€‹β€Œο»Ώβ€Œβ€Œβ€Œβ€β€Œβ€‹β€Œβ€β€β€Œβ€Œβ€ο»Ώο»Ώβ€‹β€ο»Ώο»Ώβ€Œβ€β€β€Œβ€Œβ€ο»Ώβ€β€Œο»Ώβ€Œβ€‹β€Œβ€β€Œβ€Œβ€Œβ€ο»Ώβ€β€Œο»Ώβ€Œβ€‹β€‹β€ο»Ώο»Ώβ€Œβ€β€Œβ€Œβ€Œβ€β€Œβ€‹β€Œβ€β€β€Œβ€Œο»Ώβ€Œβ€‹β€‹β€ο»Ώο»Ώβ€Œβ€ο»Ώβ€Œβ€Œβ€ο»Ώο»Ώβ€Œβ€β€Œβ€‹β€Œβ€β€Œβ€Œβ€‹ο»Ώο»Ώβ€Œβ€Œο»Ώβ€‹β€‹β€Œο»Ώβ€‹β€β€Œβ€β€Œβ€Œβ€Œο»Ώβ€‹ο»Ώβ€Œβ€β€Œβ€Œβ€Œβ€ο»Ώβ€β€Œο»Ώβ€Œβ€‹β€Œβ€β€‹β€Œβ€Œο»Ώβ€Œβ€‹β€Œβ€β€β€Œβ€Œβ€ο»Ώο»Ώβ€Œβ€ο»Ώβ€β€‹ο»Ώβ€ο»Ώβ€Œβ€β€β€Œβ€Œβ€β€Œβ€‹β€‹ο»Ώο»Ώβ€Œβ€Œβ€β€Œο»Ώβ€Œο»Ώβ€‹β€‹β€Œβ€β€ο»Ώβ€Œβ€Œβ€Œβ€β€Œβ€β€‹β€Œβ€Œο»Ώβ€Œβ€‹β€Œο»Ώβ€Œβ€Œβ€Œβ€β€Œβ€β€‹ο»Ώβ€Œβ€β€Œβ€Œβ€Œβ€Œβ€Œβ€ο»Ώβ€Œβ€Œβ€Œβ€‹β€Œβ€Œο»Ώβ€Œβ€β€Œο»Ώβ€Œβ€Œβ€Œβ€‹ο»Ώο»Ώβ€Œβ€ο»Ώβ€‹β€Œβ€β€Œβ€β€Œο»Ώβ€β€β€‹ο»Ώβ€Œβ€‹β€Œβ€ο»Ώβ€β€Œβ€‹β€Œο»Ώβ€Œβ€‹ο»Ώο»Ώβ€‹ο»Ώβ€ο»Ώβ€Œο»Ώβ€Œβ€‹β€Œο»Ώβ€β€Œβ€Œο»Ώβ€‹β€‹β€Œβ€β€Œβ€Œβ€‹ο»Ώο»Ώβ€Œβ€Œβ€β€‹β€β€Œβ€ο»Ώβ€‹β€Œβ€ο»Ώο»Ώβ€Œβ€β€Œο»Ώβ€‹ο»Ώβ€ο»Ώβ€Œο»Ώβ€‹β€‹β€Œβ€β€‹β€Œβ€Œο»Ώβ€Œβ€‹β€Œβ€β€β€‹β€‹ο»Ώο»Ώβ€Œβ€Œο»Ώβ€‹β€‹β€Œβ€β€‹β€Œβ€Œβ€β€Œο»Ώβ€Œβ€β€Œβ€Œβ€Œβ€‹β€‹β€β€Œο»Ώβ€Œβ€Œβ€Œβ€β€β€Œβ€Œβ€ο»Ώβ€‹β€Œβ€β€Œβ€‹β€Œβ€β€Œβ€Œβ€Œο»Ώβ€‹β€β€‹β€β€Œβ€Œβ€‹ο»Ώβ€Œβ€Œβ€Œβ€‹β€‹β€β€Œβ€Œο»Ώο»Ώβ€Œβ€β€ο»Ώβ€Œβ€β€Œβ€Œβ€Œο»Ώβ€β€Œβ€‹β€β€Œβ€Œβ€‹ο»Ώβ€‹ο»Ώβ€Œβ€‹β€Œβ€‹β€‹β€β€Œβ€Œβ€‹ο»Ώβ€‹ο»Ώβ€Œβ€‹β€Œβ€‹β€‹β€β€Œβ€Œβ€‹ο»Ώβ€‹β€β€‹ο»Ώβ€‹β€β€Œβ€‹β€β€β€‹ο»Ώβ€‹β€‹β€‹ο»Ώβ€Œο»Ώβ€Œο»Ώβ€β€β€‹β€ο»Ώβ€Œβ€Œβ€β€β€Œβ€Œβ€Œβ€‹β€β€Œβ€β€‹β€β€Œβ€ο»Ώβ€Œβ€Œβ€β€β€Œβ€Œβ€Œβ€‹β€‹β€Œβ€Œβ€Œβ€‹β€‹β€β€Œβ€Œβ€‹ο»Ώβ€‹β€β€‹ο»Ώβ€‹β€β€‹β€β€Œβ€Œβ€‹ο»Ώβ€Œβ€Œβ€Œβ€‹β€Œβ€‹β€‹β€ο»Ώβ€β€Œο»Ώβ€‹β€β€Œβ€β€β€Œβ€Œβ€β€‹ο»Ώβ€Œβ€β€β€‹β€Œβ€Œβ€Œβ€‹β€Œβ€β€Œβ€Œβ€Œο»Ώβ€β€‹β€Œο»Ώβ€Œβ€‹β€‹β€β€Œβ€Œβ€‹ο»Ώβ€Œβ€Œβ€Œβ€‹β€‹β€β€Œβ€Œο»Ώο»Ώβ€Œβ€β€ο»Ώβ€Œβ€β€Œβ€Œβ€Œο»Ώβ€β€Œβ€‹β€β€Œβ€Œβ€‹ο»Ώβ€‹ο»Ώβ€Œβ€‹β€Œβ€‹β€‹β€β€Œβ€Œβ€‹ο»Ώβ€‹ο»Ώβ€Œβ€‹β€Œβ€‹β€‹β€β€Œβ€Œβ€‹ο»Ώβ€‹β€β€‹ο»Ώβ€‹β€β€Œβ€β€β€‹β€‹ο»Ώβ€Œο»Ώβ€Œβ€ο»Ώβ€Œβ€Œβ€Œβ€‹β€‹β€‹ο»Ώβ€Œβ€Œβ€Œβ€‹β€Œβ€‹β€Œβ€‹β€Œβ€β€‹ο»Ώβ€Œβ€Œβ€Œβ€Œβ€Œο»Ώβ€Œβ€Œβ€β€Œβ€Œβ€ο»Ώβ€‹β€Œβ€Œβ€β€‹β€‹β€β€Œβ€Œβ€‹ο»Ώβ€‹β€β€‹ο»Ώβ€‹β€β€‹β€β€Œβ€Œβ€‹ο»Ώβ€Œβ€Œβ€Œβ€‹β€Œβ€‹β€‹β€ο»Ώβ€β€Œβ€β€‹ο»Ώβ€Œβ€β€β€‹β€Œβ€β€β€Œβ€Œβ€ο»Ώβ€‹β€Œβ€β€Œβ€‹β€Œο»Ώβ€‹β€β€Œβ€β€Œβ€Œβ€Œβ€ο»Ώβ€β€‹β€β€Œβ€Œβ€‹ο»Ώβ€Œβ€Œβ€Œβ€‹β€‹β€β€Œβ€Œο»Ώο»Ώβ€Œβ€β€ο»Ώβ€Œβ€β€Œβ€Œβ€Œο»Ώβ€β€Œβ€‹β€β€Œβ€Œβ€‹ο»Ώβ€‹ο»Ώβ€Œβ€‹β€Œβ€‹β€‹β€β€Œβ€Œβ€‹ο»Ώβ€‹ο»Ώβ€Œβ€‹β€Œβ€‹β€‹β€β€Œβ€Œβ€‹ο»Ώβ€‹β€β€‹ο»Ώβ€‹β€β€Œο»Ώβ€β€β€Œβ€‹β€β€β€Œο»Ώβ€Œβ€Œβ€Œβ€‹β€β€β€Œβ€‹β€Œβ€Œβ€Œο»Ώβ€β€β€‹ο»Ώβ€Œο»Ώβ€Œο»Ώβ€Œβ€β€Œβ€β€Œβ€β€Œβ€β€β€Œβ€Œο»Ώβ€β€Œβ€‹ο»Ώβ€Œο»Ώβ€‹β€β€Œβ€Œβ€‹ο»Ώβ€‹β€β€‹ο»Ώβ€‹β€β€‹β€β€Œβ€Œβ€‹ο»Ώβ€Œβ€Œβ€Œβ€‹β€Œβ€‹β€‹β€ο»Ώβ€β€Œο»Ώβ€Œβ€‹β€Œβ€β€Œβ€Œβ€Œο»Ώβ€β€‹β€Œο»Ώβ€Œβ€‹β€‹ο»Ώο»Ώο»Ώβ€Œβ€β€‹β€β€Œβ€β€‹β€Œβ€Œο»Ώβ€‹ο»Ώβ€Œβ€β€Œβ€Œβ€Œβ€Œβ€Œβ€Œβ€Œο»Ώβ€‹β€β€Œβ€ο»Ώβ€‹β€‹ο»Ώο»Ώβ€Œβ€Œβ€β€β€‹β€Œο»Ώβ€Œβ€‹β€Œο»Ώβ€Œβ€‹β€Œο»Ώβ€‹β€‹β€Œο»Ώβ€‹ο»Ώβ€‹β€β€Œβ€Œβ€‹ο»Ώβ€‹ο»Ώβ€Œβ€‹β€‹β€Œβ€‹β€β€Œβ€Œβ€‹ο»Ώβ€‹β€β€Œβ€‹β€Œβ€β€‹β€β€Œβ€Œβ€‹ο»Ώβ€‹β€β€Œβ€‹β€Œβ€β€Œβ€β€β€Œβ€Œβ€ο»Ώβ€β€Œο»Ώβ€Œβ€‹β€Œβ€β€Œβ€Œβ€Œβ€ο»Ώβ€‹β€‹ο»Ώβ€Œβ€‹β€‹ο»Ώβ€Œο»Ώβ€‹ο»Ώβ€‹β€Œβ€‹β€ο»Ώβ€β€Œο»Ώβ€‹ο»Ώβ€Œβ€β€‹β€Œβ€Œβ€ο»Ώβ€β€Œβ€β€β€Œβ€Œο»Ώβ€Œβ€‹β€Œο»Ώβ€β€Œβ€‹β€ο»Ώβ€β€Œο»Ώβ€‹ο»Ώβ€Œο»Ώβ€Œβ€‹β€Œο»Ώβ€Œβ€Œβ€Œβ€β€Œβ€‹β€Œβ€β€β€Œβ€Œβ€ο»Ώο»Ώβ€‹β€β€Œβ€β€Œβ€β€β€Œβ€Œβ€β€Œβ€‹β€‹ο»Ώο»Ώβ€Œβ€Œβ€β€Œο»Ώβ€Œο»Ώβ€‹β€‹β€Œβ€β€ο»Ώβ€Œβ€Œβ€Œβ€β€Œβ€β€‹β€Œβ€Œο»Ώβ€Œβ€‹β€Œο»Ώβ€Œβ€Œβ€Œβ€β€Œβ€β€‹ο»Ώβ€Œβ€β€Œβ€Œβ€Œβ€Œβ€Œβ€ο»Ώβ€Œβ€Œβ€Œβ€‹β€Œβ€Œο»Ώβ€Œβ€β€Œο»Ώβ€Œβ€Œβ€Œβ€‹ο»Ώο»Ώβ€Œβ€ο»Ώβ€‹β€Œβ€β€Œβ€β€Œο»Ώβ€β€β€‹ο»Ώβ€Œβ€‹β€Œβ€ο»Ώβ€β€Œβ€‹β€Œο»Ώβ€Œβ€‹ο»Ώο»Ώβ€‹β€β€Œβ€β€Œο»Ώβ€Œβ€‹β€Œο»Ώβ€β€Œβ€Œο»Ώβ€‹β€‹β€Œβ€β€Œβ€Œβ€‹ο»Ώο»Ώβ€Œβ€Œβ€β€‹β€β€Œβ€ο»Ώβ€‹β€Œβ€ο»Ώο»Ώβ€Œβ€β€Œο»Ώβ€‹β€β€Œβ€β€Œο»Ώβ€‹β€‹β€Œβ€β€‹β€Œβ€Œο»Ώβ€Œβ€‹β€Œβ€β€β€‹β€‹ο»Ώο»Ώβ€Œβ€Œο»Ώβ€‹β€‹β€Œβ€β€‹β€Œβ€Œβ€β€Œο»Ώβ€Œβ€β€Œβ€Œβ€Œβ€‹β€‹β€β€Œο»Ώβ€Œβ€Œβ€Œβ€β€β€Œβ€Œβ€ο»Ώβ€‹β€Œβ€β€Œβ€‹β€Œβ€β€Œβ€Œβ€Œο»Ώβ€‹β€β€‹β€β€Œβ€Œβ€‹ο»Ώβ€Œβ€Œβ€Œβ€‹β€‹β€β€Œβ€Œο»Ώο»Ώβ€Œβ€β€ο»Ώβ€Œβ€β€Œβ€Œβ€Œο»Ώβ€β€Œβ€‹β€β€Œβ€Œβ€‹ο»Ώβ€‹ο»Ώβ€Œβ€‹β€Œβ€‹β€‹β€β€Œβ€Œβ€‹ο»Ώβ€‹ο»Ώβ€Œβ€‹β€Œβ€‹β€‹β€β€Œβ€Œβ€‹ο»Ώβ€‹β€β€‹ο»Ώβ€‹β€β€Œβ€‹β€β€β€‹ο»Ώβ€‹β€‹β€‹ο»Ώβ€Œο»Ώβ€Œο»Ώβ€β€β€‹β€ο»Ώβ€Œβ€Œβ€β€β€Œβ€Œβ€Œβ€‹β€β€Œβ€β€‹β€β€Œβ€ο»Ώβ€Œβ€Œβ€β€β€Œβ€Œβ€Œβ€‹β€‹β€Œβ€Œβ€Œβ€‹β€‹β€β€Œβ€Œβ€‹ο»Ώβ€‹β€β€‹ο»Ώβ€‹β€β€‹β€β€Œβ€Œβ€‹ο»Ώβ€Œβ€Œβ€Œβ€‹β€Œβ€‹β€‹β€ο»Ώβ€β€Œο»Ώβ€‹β€β€Œβ€β€β€Œβ€Œβ€β€‹ο»Ώβ€Œβ€β€β€‹β€Œβ€Œβ€Œβ€‹β€Œβ€β€Œβ€Œβ€Œο»Ώβ€β€‹β€Œο»Ώβ€Œβ€‹β€‹β€β€Œβ€Œβ€‹ο»Ώβ€Œβ€Œβ€Œβ€‹β€‹β€β€Œβ€Œο»Ώο»Ώβ€Œβ€β€ο»Ώβ€Œβ€β€Œβ€Œβ€Œο»Ώβ€β€Œβ€‹β€β€Œβ€Œβ€‹ο»Ώβ€‹ο»Ώβ€Œβ€‹β€Œβ€‹β€‹β€β€Œβ€Œβ€‹ο»Ώβ€‹ο»Ώβ€Œβ€‹β€Œβ€‹β€‹β€β€Œβ€Œβ€‹ο»Ώβ€‹β€β€‹ο»Ώβ€‹β€β€Œβ€β€β€‹β€‹ο»Ώβ€Œο»Ώβ€Œβ€ο»Ώβ€Œβ€Œβ€Œβ€‹β€‹β€‹ο»Ώβ€Œβ€Œβ€Œβ€‹β€Œβ€‹β€Œβ€‹β€Œβ€β€‹ο»Ώβ€Œβ€Œβ€Œβ€Œβ€Œο»Ώβ€Œβ€Œβ€β€Œβ€Œβ€ο»Ώβ€‹β€Œβ€Œβ€β€‹β€‹β€β€Œβ€Œβ€‹ο»Ώβ€‹β€β€‹ο»Ώβ€‹β€β€‹β€β€Œβ€Œβ€‹ο»Ώβ€Œβ€Œβ€Œβ€‹β€Œβ€‹β€‹β€ο»Ώβ€β€Œβ€β€‹ο»Ώβ€Œβ€β€β€‹β€Œβ€β€β€Œβ€Œβ€ο»Ώβ€‹β€Œβ€β€Œβ€‹β€Œο»Ώβ€‹β€β€Œβ€β€Œβ€Œβ€Œβ€ο»Ώβ€β€‹β€β€Œβ€Œβ€‹ο»Ώβ€Œβ€Œβ€Œβ€‹β€‹β€β€Œβ€Œο»Ώο»Ώβ€Œβ€β€ο»Ώβ€Œβ€β€Œβ€Œβ€Œο»Ώβ€β€Œβ€‹β€β€Œβ€Œβ€‹ο»Ώβ€‹ο»Ώβ€Œβ€‹β€Œβ€‹β€‹β€β€Œβ€Œβ€‹ο»Ώβ€‹ο»Ώβ€Œβ€‹β€Œβ€‹β€‹β€β€Œβ€Œβ€‹ο»Ώβ€‹β€β€‹ο»Ώβ€‹β€β€Œο»Ώβ€β€β€Œβ€‹β€β€β€Œο»Ώβ€Œβ€Œβ€Œβ€‹β€β€β€Œβ€‹β€Œβ€Œβ€Œο»Ώβ€β€β€‹ο»Ώβ€Œο»Ώβ€Œο»Ώβ€Œβ€β€Œβ€β€Œβ€β€Œβ€β€β€Œβ€Œο»Ώβ€β€Œβ€‹ο»Ώβ€Œο»Ώβ€‹β€β€Œβ€Œβ€‹ο»Ώβ€‹β€β€‹ο»Ώβ€‹β€β€‹β€β€Œβ€Œβ€‹ο»Ώβ€Œβ€Œβ€Œβ€‹β€Œβ€‹β€‹β€ο»Ώβ€β€Œο»Ώβ€Œβ€‹β€Œβ€β€Œβ€Œβ€Œο»Ώβ€β€‹β€Œο»Ώβ€Œβ€‹β€‹β€β€Œβ€β€Œο»Ώβ€‹β€‹β€Œβ€β€Œβ€Œβ€Œο»Ώβ€‹β€β€Œο»Ώβ€‹ο»Ώβ€Œο»Ώβ€‹β€‹β€Œβ€β€Œβ€Œβ€Œβ€β€‹ο»Ώβ€Œο»Ώβ€Œβ€‹β€Œβ€β€β€Œβ€Œο»Ώβ€Œβ€β€Œβ€β€Œβ€Œβ€‹ο»Ώο»Ώβ€Œβ€Œο»Ώβ€‹β€‹β€Œο»Ώβ€Œβ€Œβ€Œβ€β€‹β€β€Œβ€ο»Ώβ€‹β€Œβ€β€β€Œβ€Œο»Ώβ€‹ο»Ώβ€Œβ€β€β€‹β€Œβ€β€Œβ€Œβ€Œβ€β€Œβ€‹β€‹β€β€‹β€β€Œο»Ώο»Ώβ€Œ

The extracted archive from part 3 contains a PCAP file, β€‹β€‹β€‹β€‹β€Œο»Ώβ€ο»Ώβ€‹β€β€‹β€β€Œβ€ο»Ώο»Ώβ€Œο»Ώβ€‹β€β€Œβ€β€β€Œβ€Œβ€β€Œο»Ώβ€Œβ€β€β€Œβ€Œβ€ο»Ώβ€β€‹β€β€‹β€β€‹ο»Ώβ€β€β€‹β€β€‹β€β€Œο»Ώβ€‹ο»Ώβ€Œβ€β€‹β€Œβ€Œβ€ο»Ώβ€β€Œβ€β€β€Œβ€Œο»Ώβ€Œβ€‹β€Œο»Ώβ€β€Œβ€‹β€ο»Ώβ€β€Œβ€β€β€Œβ€Œβ€ο»Ώο»Ώβ€‹β€β€‹β€β€‹β€ο»Ώβ€‹β€‹β€β€‹β€β€Œβ€β€β€‹β€Œο»Ώβ€‹β€β€Œβ€β€Œβ€Œβ€Œβ€β€Œβ€β€‹β€β€‹β€β€‹ο»Ώβ€β€β€‹β€β€‹β€β€Œβ€β€β€‹β€Œο»Ώβ€Œβ€‹β€Œο»Ώβ€Œβ€‹β€Œο»Ώβ€‹β€‹β€Œο»Ώβ€‹ο»Ώβ€‹ο»Ώβ€β€β€‹β€ο»Ώο»Ώβ€‹β€ο»Ώο»Ώβ€Œβ€β€β€Œβ€Œβ€ο»Ώβ€β€Œο»Ώβ€Œβ€‹β€Œβ€β€Œβ€Œβ€Œβ€ο»Ώβ€‹β€‹ο»Ώβ€Œβ€‹β€‹ο»Ώβ€Œο»Ώβ€‹ο»Ώβ€‹β€Œβ€‹β€ο»Ώβ€β€Œο»Ώβ€‹ο»Ώβ€Œβ€β€‹β€Œβ€Œβ€ο»Ώβ€β€Œβ€β€β€Œβ€Œο»Ώβ€Œβ€‹β€Œο»Ώβ€β€Œβ€‹β€ο»Ώβ€β€Œο»Ώβ€‹ο»Ώβ€Œο»Ώβ€Œβ€‹β€Œο»Ώβ€Œβ€Œβ€Œβ€β€Œβ€‹β€Œβ€β€β€Œβ€Œβ€ο»Ώο»Ώβ€‹β€ο»Ώο»Ώβ€Œβ€β€β€Œβ€Œβ€ο»Ώβ€β€Œο»Ώβ€Œβ€‹β€Œβ€β€Œβ€Œβ€Œβ€ο»Ώβ€β€Œο»Ώβ€Œβ€‹β€‹β€ο»Ώο»Ώβ€Œβ€β€Œβ€Œβ€Œβ€β€Œβ€‹β€Œβ€β€β€Œβ€Œο»Ώβ€Œβ€‹β€‹β€ο»Ώο»Ώβ€Œβ€ο»Ώβ€Œβ€Œβ€ο»Ώο»Ώβ€Œβ€β€Œβ€‹β€Œβ€β€Œβ€Œβ€‹ο»Ώο»Ώβ€Œβ€Œο»Ώβ€‹β€‹β€Œο»Ώβ€‹β€β€Œβ€β€Œβ€Œβ€Œο»Ώβ€‹ο»Ώβ€Œβ€β€Œβ€Œβ€Œβ€ο»Ώβ€β€Œο»Ώβ€Œβ€‹β€Œβ€β€‹β€Œβ€Œο»Ώβ€Œβ€‹β€Œβ€β€β€Œβ€Œβ€ο»Ώο»Ώβ€Œβ€ο»Ώβ€β€‹ο»Ώβ€ο»Ώβ€Œβ€β€β€Œβ€Œβ€β€Œβ€‹β€‹ο»Ώο»Ώβ€Œβ€Œβ€β€Œο»Ώβ€Œο»Ώβ€‹β€‹β€Œβ€β€ο»Ώβ€Œβ€Œβ€Œβ€β€Œβ€β€‹β€Œβ€Œο»Ώβ€Œβ€‹β€Œο»Ώβ€Œβ€Œβ€Œβ€β€Œβ€β€‹ο»Ώβ€Œβ€β€Œβ€Œβ€Œβ€Œβ€Œβ€ο»Ώβ€Œβ€Œβ€Œβ€‹β€Œβ€Œο»Ώβ€Œβ€β€Œο»Ώβ€Œβ€Œβ€Œβ€‹ο»Ώο»Ώβ€Œβ€ο»Ώβ€‹β€Œβ€β€Œβ€β€Œο»Ώβ€β€β€‹ο»Ώβ€Œβ€‹β€Œβ€ο»Ώβ€β€Œβ€‹β€Œο»Ώβ€Œβ€‹ο»Ώο»Ώβ€‹ο»Ώβ€ο»Ώβ€Œο»Ώβ€Œβ€‹β€Œο»Ώβ€β€Œβ€Œο»Ώβ€‹β€‹β€Œβ€β€Œβ€Œβ€‹ο»Ώο»Ώβ€Œβ€Œβ€β€‹β€β€Œβ€ο»Ώβ€‹β€Œβ€ο»Ώο»Ώβ€Œβ€β€Œο»Ώβ€‹ο»Ώβ€ο»Ώβ€Œο»Ώβ€‹β€‹β€Œβ€β€‹β€Œβ€Œο»Ώβ€Œβ€‹β€Œβ€β€β€‹β€‹ο»Ώο»Ώβ€Œβ€Œο»Ώβ€‹β€‹β€Œβ€β€‹β€Œβ€Œβ€β€Œο»Ώβ€Œβ€β€Œβ€Œβ€Œβ€‹β€‹β€β€Œο»Ώβ€Œβ€Œβ€Œβ€β€β€Œβ€Œβ€ο»Ώβ€‹β€Œβ€β€Œβ€‹β€Œβ€β€Œβ€Œβ€Œο»Ώβ€‹β€β€‹β€β€Œβ€Œβ€‹ο»Ώβ€Œβ€Œβ€Œβ€‹β€‹β€β€Œβ€Œο»Ώο»Ώβ€Œβ€β€ο»Ώβ€Œβ€β€Œβ€Œβ€Œο»Ώβ€β€Œβ€‹β€β€Œβ€Œβ€‹ο»Ώβ€‹ο»Ώβ€Œβ€‹β€Œβ€‹β€‹β€β€Œβ€Œβ€‹ο»Ώβ€‹ο»Ώβ€Œβ€‹β€Œβ€‹β€‹β€β€Œβ€Œβ€‹ο»Ώβ€‹β€β€‹ο»Ώβ€‹β€β€Œβ€‹β€β€β€‹ο»Ώβ€‹β€‹β€‹ο»Ώβ€Œο»Ώβ€Œο»Ώβ€β€β€‹β€ο»Ώβ€Œβ€Œβ€β€β€Œβ€Œβ€Œβ€‹β€β€Œβ€β€‹β€β€Œβ€ο»Ώβ€Œβ€Œβ€β€β€Œβ€Œβ€Œβ€‹β€‹β€Œβ€Œβ€Œβ€‹β€‹β€β€Œβ€Œβ€‹ο»Ώβ€‹β€β€‹ο»Ώβ€‹β€β€‹β€β€Œβ€Œβ€‹ο»Ώβ€Œβ€Œβ€Œβ€‹β€Œβ€‹β€‹β€ο»Ώβ€β€Œο»Ώβ€‹β€β€Œβ€β€β€Œβ€Œβ€β€‹ο»Ώβ€Œβ€β€β€‹β€Œβ€Œβ€Œβ€‹β€Œβ€β€Œβ€Œβ€Œο»Ώβ€β€‹β€Œο»Ώβ€Œβ€‹β€‹β€β€Œβ€Œβ€‹ο»Ώβ€Œβ€Œβ€Œβ€‹β€‹β€β€Œβ€Œο»Ώο»Ώβ€Œβ€β€ο»Ώβ€Œβ€β€Œβ€Œβ€Œο»Ώβ€β€Œβ€‹β€β€Œβ€Œβ€‹ο»Ώβ€‹ο»Ώβ€Œβ€‹β€Œβ€‹β€‹β€β€Œβ€Œβ€‹ο»Ώβ€‹ο»Ώβ€Œβ€‹β€Œβ€‹β€‹β€β€Œβ€Œβ€‹ο»Ώβ€‹β€β€‹ο»Ώβ€‹β€β€Œβ€‹β€β€Œβ€Œβ€Œβ€‹ο»Ώβ€Œβ€Œβ€Œβ€‹β€Œβ€β€‹β€β€‹ο»Ώβ€Œβ€Œβ€Œβ€β€‹β€Œβ€Œβ€β€Œβ€‹β€Œο»Ώβ€‹ο»Ώβ€Œβ€‹β€Œβ€Œβ€‹ο»Ώβ€‹β€β€Œβ€‹β€β€‹β€‹ο»Ώβ€Œβ€β€‹β€β€Œβ€Œβ€‹ο»Ώβ€‹β€β€‹ο»Ώβ€‹β€β€‹β€β€Œβ€Œβ€‹ο»Ώβ€Œβ€Œβ€Œβ€‹β€Œβ€‹β€‹β€ο»Ώβ€β€Œβ€β€‹ο»Ώβ€Œβ€β€β€‹β€Œβ€β€β€Œβ€Œβ€ο»Ώβ€‹β€Œβ€β€Œβ€‹β€Œο»Ώβ€‹β€β€Œβ€β€Œβ€Œβ€Œβ€ο»Ώβ€β€‹β€β€Œβ€Œβ€‹ο»Ώβ€Œβ€Œβ€Œβ€‹β€‹β€β€Œβ€Œο»Ώο»Ώβ€Œβ€β€ο»Ώβ€Œβ€β€Œβ€Œβ€Œο»Ώβ€β€Œβ€‹β€β€Œβ€Œβ€‹ο»Ώβ€‹ο»Ώβ€Œβ€‹β€Œβ€‹β€‹β€β€Œβ€Œβ€‹ο»Ώβ€‹ο»Ώβ€Œβ€‹β€Œβ€‹β€‹β€β€Œβ€Œβ€‹ο»Ώβ€‹β€β€‹ο»Ώβ€‹β€β€Œβ€β€Œο»Ώβ€‹ο»Ώβ€β€Œβ€Œο»Ώβ€‹ο»Ώβ€Œβ€ο»Ώβ€‹β€‹ο»Ώβ€Œο»Ώβ€Œβ€‹β€Œο»Ώβ€Œβ€ο»Ώο»Ώβ€Œβ€‹ο»Ώβ€β€Œβ€Œβ€Œβ€‹β€Œβ€β€β€β€Œο»Ώβ€‹β€β€‹ο»Ώβ€β€Œβ€‹β€β€Œβ€Œβ€‹ο»Ώβ€‹β€β€‹ο»Ώβ€‹β€β€‹β€β€Œβ€Œβ€‹ο»Ώβ€Œβ€Œβ€Œβ€‹β€Œβ€‹β€‹β€ο»Ώβ€β€Œο»Ώβ€Œβ€‹β€Œβ€β€Œβ€Œβ€Œο»Ώβ€β€‹β€Œο»Ώβ€Œβ€‹β€‹ο»Ώο»Ώο»Ώβ€Œβ€β€‹β€β€Œβ€β€‹β€Œβ€Œο»Ώβ€‹ο»Ώβ€Œβ€β€Œβ€Œβ€Œβ€Œβ€Œβ€Œβ€Œο»Ώβ€‹β€β€Œβ€ο»Ώβ€‹β€‹ο»Ώο»Ώβ€Œβ€Œβ€β€β€‹β€Œο»Ώβ€Œβ€‹β€Œο»Ώβ€Œβ€‹β€Œο»Ώβ€‹β€‹β€Œο»Ώβ€‹ο»Ώβ€‹β€β€Œβ€Œβ€‹ο»Ώβ€‹ο»Ώβ€Œβ€‹β€‹β€Œβ€‹β€β€Œβ€Œβ€‹ο»Ώβ€‹β€β€Œβ€‹β€Œβ€β€‹β€β€Œβ€Œβ€‹ο»Ώβ€‹β€β€Œβ€‹β€Œβ€β€Œβ€β€β€Œβ€Œβ€ο»Ώβ€β€Œο»Ώβ€Œβ€‹β€Œβ€β€Œβ€Œβ€Œβ€ο»Ώβ€‹β€‹ο»Ώβ€Œβ€‹β€‹ο»Ώβ€Œο»Ώβ€‹ο»Ώβ€‹β€Œβ€‹β€ο»Ώβ€β€Œο»Ώβ€‹ο»Ώβ€Œβ€β€‹β€Œβ€Œβ€ο»Ώβ€β€Œβ€β€β€Œβ€Œο»Ώβ€Œβ€‹β€Œο»Ώβ€β€Œβ€‹β€ο»Ώβ€β€Œο»Ώβ€‹ο»Ώβ€Œο»Ώβ€Œβ€‹β€Œο»Ώβ€Œβ€Œβ€Œβ€β€Œβ€‹β€Œβ€β€β€Œβ€Œβ€ο»Ώο»Ώβ€‹β€β€Œβ€β€Œβ€β€β€Œβ€Œβ€β€Œβ€‹β€‹ο»Ώο»Ώβ€Œβ€Œβ€β€Œο»Ώβ€Œο»Ώβ€‹β€‹β€Œβ€β€ο»Ώβ€Œβ€Œβ€Œβ€β€Œβ€β€‹β€Œβ€Œο»Ώβ€Œβ€‹β€Œο»Ώβ€Œβ€Œβ€Œβ€β€Œβ€β€‹ο»Ώβ€Œβ€β€Œβ€Œβ€Œβ€Œβ€Œβ€ο»Ώβ€Œβ€Œβ€Œβ€‹β€Œβ€Œο»Ώβ€Œβ€β€Œο»Ώβ€Œβ€Œβ€Œβ€‹ο»Ώο»Ώβ€Œβ€ο»Ώβ€‹β€Œβ€β€Œβ€β€Œο»Ώβ€β€β€‹ο»Ώβ€Œβ€‹β€Œβ€ο»Ώβ€β€Œβ€‹β€Œο»Ώβ€Œβ€‹ο»Ώο»Ώβ€‹β€β€Œβ€β€Œο»Ώβ€Œβ€‹β€Œο»Ώβ€β€Œβ€Œο»Ώβ€‹β€‹β€Œβ€β€Œβ€Œβ€‹ο»Ώο»Ώβ€Œβ€Œβ€β€‹β€β€Œβ€ο»Ώβ€‹β€Œβ€ο»Ώο»Ώβ€Œβ€β€Œο»Ώβ€‹β€β€Œβ€β€Œο»Ώβ€‹β€‹β€Œβ€β€‹β€Œβ€Œο»Ώβ€Œβ€‹β€Œβ€β€β€‹β€‹ο»Ώο»Ώβ€Œβ€Œο»Ώβ€‹β€‹β€Œβ€β€‹β€Œβ€Œβ€β€Œο»Ώβ€Œβ€β€Œβ€Œβ€Œβ€‹β€‹β€β€Œο»Ώβ€Œβ€Œβ€Œβ€β€β€Œβ€Œβ€ο»Ώβ€‹β€Œβ€β€Œβ€‹β€Œβ€β€Œβ€Œβ€Œο»Ώβ€‹β€β€‹β€β€Œβ€Œβ€‹ο»Ώβ€Œβ€Œβ€Œβ€‹β€‹β€β€Œβ€Œο»Ώο»Ώβ€Œβ€β€ο»Ώβ€Œβ€β€Œβ€Œβ€Œο»Ώβ€β€Œβ€‹β€β€Œβ€Œβ€‹ο»Ώβ€‹ο»Ώβ€Œβ€‹β€Œβ€‹β€‹β€β€Œβ€Œβ€‹ο»Ώβ€‹ο»Ώβ€Œβ€‹β€Œβ€‹β€‹β€β€Œβ€Œβ€‹ο»Ώβ€‹β€β€‹ο»Ώβ€‹β€β€Œβ€‹β€β€β€‹ο»Ώβ€‹β€‹β€‹ο»Ώβ€Œο»Ώβ€Œο»Ώβ€β€β€‹β€ο»Ώβ€Œβ€Œβ€β€β€Œβ€Œβ€Œβ€‹β€β€Œβ€β€‹β€β€Œβ€ο»Ώβ€Œβ€Œβ€β€β€Œβ€Œβ€Œβ€‹β€‹β€Œβ€Œβ€Œβ€‹β€‹β€β€Œβ€Œβ€‹ο»Ώβ€‹β€β€‹ο»Ώβ€‹β€β€‹β€β€Œβ€Œβ€‹ο»Ώβ€Œβ€Œβ€Œβ€‹β€Œβ€‹β€‹β€ο»Ώβ€β€Œο»Ώβ€‹β€β€Œβ€β€β€Œβ€Œβ€β€‹ο»Ώβ€Œβ€β€β€‹β€Œβ€Œβ€Œβ€‹β€Œβ€β€Œβ€Œβ€Œο»Ώβ€β€‹β€Œο»Ώβ€Œβ€‹β€‹β€β€Œβ€Œβ€‹ο»Ώβ€Œβ€Œβ€Œβ€‹β€‹β€β€Œβ€Œο»Ώο»Ώβ€Œβ€β€ο»Ώβ€Œβ€β€Œβ€Œβ€Œο»Ώβ€β€Œβ€‹β€β€Œβ€Œβ€‹ο»Ώβ€‹ο»Ώβ€Œβ€‹β€Œβ€‹β€‹β€β€Œβ€Œβ€‹ο»Ώβ€‹ο»Ώβ€Œβ€‹β€Œβ€‹β€‹β€β€Œβ€Œβ€‹ο»Ώβ€‹β€β€‹ο»Ώβ€‹β€β€Œβ€‹β€β€Œβ€Œβ€Œβ€‹ο»Ώβ€Œβ€Œβ€Œβ€‹β€Œβ€β€‹β€β€‹ο»Ώβ€Œβ€Œβ€Œβ€β€‹β€Œβ€Œβ€β€Œβ€‹β€Œο»Ώβ€‹ο»Ώβ€Œβ€‹β€Œβ€Œβ€‹ο»Ώβ€‹β€β€Œβ€‹β€β€‹β€‹ο»Ώβ€Œβ€β€‹β€β€Œβ€Œβ€‹ο»Ώβ€‹β€β€‹ο»Ώβ€‹β€β€‹β€β€Œβ€Œβ€‹ο»Ώβ€Œβ€Œβ€Œβ€‹β€Œβ€‹β€‹β€ο»Ώβ€β€Œβ€β€‹ο»Ώβ€Œβ€β€β€‹β€Œβ€β€β€Œβ€Œβ€ο»Ώβ€‹β€Œβ€β€Œβ€‹β€Œο»Ώβ€‹β€β€Œβ€β€Œβ€Œβ€Œβ€ο»Ώβ€β€‹β€β€Œβ€Œβ€‹ο»Ώβ€Œβ€Œβ€Œβ€‹β€‹β€β€Œβ€Œο»Ώο»Ώβ€Œβ€β€ο»Ώβ€Œβ€β€Œβ€Œβ€Œο»Ώβ€β€Œβ€‹β€β€Œβ€Œβ€‹ο»Ώβ€‹ο»Ώβ€Œβ€‹β€Œβ€‹β€‹β€β€Œβ€Œβ€‹ο»Ώβ€‹ο»Ώβ€Œβ€‹β€Œβ€‹β€‹β€β€Œβ€Œβ€‹ο»Ώβ€‹β€β€‹ο»Ώβ€‹β€β€Œβ€β€Œο»Ώβ€‹ο»Ώβ€β€Œβ€Œο»Ώβ€‹ο»Ώβ€Œβ€ο»Ώβ€‹β€‹ο»Ώβ€Œο»Ώβ€Œβ€‹β€Œο»Ώβ€Œβ€ο»Ώο»Ώβ€Œβ€‹ο»Ώβ€β€Œβ€Œβ€Œβ€‹β€Œβ€β€β€β€Œο»Ώβ€‹β€β€‹ο»Ώβ€β€Œβ€‹β€β€Œβ€Œβ€‹ο»Ώβ€‹β€β€‹ο»Ώβ€‹β€β€‹β€β€Œβ€Œβ€‹ο»Ώβ€Œβ€Œβ€Œβ€‹β€Œβ€‹β€‹β€ο»Ώβ€β€Œο»Ώβ€Œβ€‹β€Œβ€β€Œβ€Œβ€Œο»Ώβ€β€‹β€Œο»Ώβ€Œβ€‹β€‹β€β€Œβ€β€Œο»Ώβ€‹β€‹β€Œβ€β€Œβ€Œβ€Œο»Ώβ€‹β€β€Œο»Ώβ€‹ο»Ώβ€Œο»Ώβ€‹β€‹β€Œβ€β€Œβ€Œβ€Œβ€β€‹ο»Ώβ€Œο»Ώβ€Œβ€‹β€Œβ€β€β€Œβ€Œο»Ώβ€Œβ€β€Œβ€β€Œβ€Œβ€‹ο»Ώο»Ώβ€Œβ€Œο»Ώβ€‹β€‹β€Œο»Ώβ€Œβ€Œβ€Œβ€β€‹β€β€Œβ€ο»Ώβ€‹β€Œβ€β€β€Œβ€Œο»Ώβ€‹ο»Ώβ€Œβ€β€β€‹β€Œβ€β€Œβ€Œβ€Œβ€β€Œβ€‹β€‹β€β€‹β€β€Œο»Ώο»Ώβ€Œ4lph4b3t_bo1z.pcapβ€‹β€‹β€‹β€‹β€Œο»Ώβ€ο»Ώβ€‹β€β€‹β€β€Œβ€ο»Ώο»Ώβ€Œο»Ώβ€‹β€β€Œβ€β€β€Œβ€Œβ€β€Œο»Ώβ€Œβ€β€β€Œβ€Œβ€ο»Ώβ€β€‹β€β€‹β€β€‹ο»Ώβ€β€β€‹β€β€‹β€β€Œο»Ώβ€‹ο»Ώβ€Œβ€β€‹β€Œβ€Œβ€ο»Ώβ€β€Œβ€β€β€Œβ€Œο»Ώβ€Œβ€‹β€Œο»Ώβ€β€Œβ€‹β€ο»Ώβ€β€Œβ€β€β€Œβ€Œβ€ο»Ώο»Ώβ€‹β€β€‹β€β€‹β€ο»Ώβ€‹β€‹β€β€‹β€β€Œβ€β€β€‹β€Œο»Ώβ€‹β€β€Œβ€β€Œβ€Œβ€Œβ€β€Œβ€β€‹β€β€‹β€β€‹ο»Ώβ€β€β€‹β€β€‹β€β€Œβ€β€β€‹β€Œο»Ώβ€Œβ€‹β€Œο»Ώβ€Œβ€‹β€Œο»Ώβ€‹β€‹β€Œο»Ώβ€‹ο»Ώβ€‹ο»Ώβ€β€β€‹β€ο»Ώο»Ώβ€‹β€ο»Ώο»Ώβ€Œβ€β€β€Œβ€Œβ€ο»Ώβ€β€Œο»Ώβ€Œβ€‹β€Œβ€β€Œβ€Œβ€Œβ€ο»Ώβ€‹β€‹ο»Ώβ€Œβ€‹β€‹ο»Ώβ€Œο»Ώβ€‹ο»Ώβ€‹β€Œβ€‹β€ο»Ώβ€β€Œο»Ώβ€‹ο»Ώβ€Œβ€β€‹β€Œβ€Œβ€ο»Ώβ€β€Œβ€β€β€Œβ€Œο»Ώβ€Œβ€‹β€Œο»Ώβ€β€Œβ€‹β€ο»Ώβ€β€Œο»Ώβ€‹ο»Ώβ€Œο»Ώβ€Œβ€‹β€Œο»Ώβ€Œβ€Œβ€Œβ€β€Œβ€‹β€Œβ€β€β€Œβ€Œβ€ο»Ώο»Ώβ€‹β€ο»Ώο»Ώβ€Œβ€β€β€Œβ€Œβ€ο»Ώβ€β€Œο»Ώβ€Œβ€‹β€Œβ€β€Œβ€Œβ€Œβ€ο»Ώβ€β€Œο»Ώβ€Œβ€‹β€‹β€ο»Ώο»Ώβ€Œβ€β€Œβ€Œβ€Œβ€β€Œβ€‹β€Œβ€β€β€Œβ€Œο»Ώβ€Œβ€‹β€‹β€ο»Ώο»Ώβ€Œβ€ο»Ώβ€Œβ€Œβ€ο»Ώο»Ώβ€Œβ€β€Œβ€‹β€Œβ€β€Œβ€Œβ€‹ο»Ώο»Ώβ€Œβ€Œο»Ώβ€‹β€‹β€Œο»Ώβ€‹β€β€Œβ€β€Œβ€Œβ€Œο»Ώβ€‹ο»Ώβ€Œβ€β€Œβ€Œβ€Œβ€ο»Ώβ€β€Œο»Ώβ€Œβ€‹β€Œβ€β€‹β€Œβ€Œο»Ώβ€Œβ€‹β€Œβ€β€β€Œβ€Œβ€ο»Ώο»Ώβ€Œβ€ο»Ώβ€β€‹ο»Ώβ€ο»Ώβ€Œβ€β€β€Œβ€Œβ€β€Œβ€‹β€‹ο»Ώο»Ώβ€Œβ€Œβ€β€Œο»Ώβ€Œο»Ώβ€‹β€‹β€Œβ€β€ο»Ώβ€Œβ€Œβ€Œβ€β€Œβ€β€‹β€Œβ€Œο»Ώβ€Œβ€‹β€Œο»Ώβ€Œβ€Œβ€Œβ€β€Œβ€β€‹ο»Ώβ€Œβ€β€Œβ€Œβ€Œβ€Œβ€Œβ€ο»Ώβ€Œβ€Œβ€Œβ€‹β€Œβ€Œο»Ώβ€Œβ€β€Œο»Ώβ€Œβ€Œβ€Œβ€‹ο»Ώο»Ώβ€Œβ€ο»Ώβ€‹β€Œβ€β€Œβ€β€Œο»Ώβ€β€β€‹ο»Ώβ€Œβ€‹β€Œβ€ο»Ώβ€β€Œβ€‹β€Œο»Ώβ€Œβ€‹ο»Ώο»Ώβ€‹ο»Ώβ€ο»Ώβ€Œο»Ώβ€Œβ€‹β€Œο»Ώβ€β€Œβ€Œο»Ώβ€‹β€‹β€Œβ€β€Œβ€Œβ€‹ο»Ώο»Ώβ€Œβ€Œβ€β€‹β€β€Œβ€ο»Ώβ€‹β€Œβ€ο»Ώο»Ώβ€Œβ€β€Œο»Ώβ€‹ο»Ώβ€ο»Ώβ€Œο»Ώβ€‹β€‹β€Œβ€β€‹β€Œβ€Œο»Ώβ€Œβ€‹β€Œβ€β€β€‹β€‹ο»Ώο»Ώβ€Œβ€Œο»Ώβ€‹β€‹β€Œβ€β€‹β€Œβ€Œβ€β€Œο»Ώβ€Œβ€β€Œβ€Œβ€Œβ€‹β€‹β€β€Œο»Ώβ€Œβ€Œβ€Œβ€β€β€Œβ€Œβ€ο»Ώβ€‹β€Œβ€β€Œβ€‹β€Œβ€β€Œβ€Œβ€Œο»Ώβ€‹β€β€‹β€β€Œβ€Œβ€‹ο»Ώβ€Œβ€Œβ€Œβ€‹β€‹β€β€Œβ€Œο»Ώο»Ώβ€Œβ€β€ο»Ώβ€Œβ€β€Œβ€Œβ€Œο»Ώβ€β€Œβ€‹β€β€Œβ€Œβ€‹ο»Ώβ€‹ο»Ώβ€Œβ€‹β€Œβ€‹β€‹β€β€Œβ€Œβ€‹ο»Ώβ€‹ο»Ώβ€Œβ€‹β€Œβ€‹β€‹β€β€Œβ€Œβ€‹ο»Ώβ€‹β€β€‹ο»Ώβ€‹β€β€Œβ€‹β€β€β€‹ο»Ώβ€‹β€‹β€‹ο»Ώβ€Œο»Ώβ€Œο»Ώβ€β€β€‹β€ο»Ώβ€Œβ€Œβ€β€β€Œβ€Œβ€Œβ€‹β€β€Œβ€β€‹β€β€Œβ€ο»Ώβ€Œβ€Œβ€β€β€Œβ€Œβ€Œβ€‹β€‹β€Œβ€Œβ€Œβ€‹β€‹β€β€Œβ€Œβ€‹ο»Ώβ€‹β€β€‹ο»Ώβ€‹β€β€‹β€β€Œβ€Œβ€‹ο»Ώβ€Œβ€Œβ€Œβ€‹β€Œβ€‹β€‹β€ο»Ώβ€β€Œο»Ώβ€‹β€β€Œβ€β€β€Œβ€Œβ€β€‹ο»Ώβ€Œβ€β€β€‹β€Œβ€Œβ€Œβ€‹β€Œβ€β€Œβ€Œβ€Œο»Ώβ€β€‹β€Œο»Ώβ€Œβ€‹β€‹β€β€Œβ€Œβ€‹ο»Ώβ€Œβ€Œβ€Œβ€‹β€‹β€β€Œβ€Œο»Ώο»Ώβ€Œβ€β€ο»Ώβ€Œβ€β€Œβ€Œβ€Œο»Ώβ€β€Œβ€‹β€β€Œβ€Œβ€‹ο»Ώβ€‹ο»Ώβ€Œβ€‹β€Œβ€‹β€‹β€β€Œβ€Œβ€‹ο»Ώβ€‹ο»Ώβ€Œβ€‹β€Œβ€‹β€‹β€β€Œβ€Œβ€‹ο»Ώβ€‹β€β€‹ο»Ώβ€‹β€β€Œβ€‹β€β€Œβ€Œβ€Œβ€‹ο»Ώβ€Œβ€Œβ€Œβ€‹β€Œβ€β€‹β€β€‹ο»Ώβ€Œβ€Œβ€Œβ€β€‹β€Œβ€Œβ€β€Œβ€‹β€Œο»Ώβ€‹ο»Ώβ€Œβ€‹β€Œβ€Œβ€‹ο»Ώβ€‹β€β€Œβ€‹β€β€‹β€‹ο»Ώβ€Œβ€β€‹β€β€Œβ€Œβ€‹ο»Ώβ€‹β€β€‹ο»Ώβ€‹β€β€‹β€β€Œβ€Œβ€‹ο»Ώβ€Œβ€Œβ€Œβ€‹β€Œβ€‹β€‹β€ο»Ώβ€β€Œβ€β€‹ο»Ώβ€Œβ€β€β€‹β€Œβ€β€β€Œβ€Œβ€ο»Ώβ€‹β€Œβ€β€Œβ€‹β€Œο»Ώβ€‹β€β€Œβ€β€Œβ€Œβ€Œβ€ο»Ώβ€β€‹β€β€Œβ€Œβ€‹ο»Ώβ€Œβ€Œβ€Œβ€‹β€‹β€β€Œβ€Œο»Ώο»Ώβ€Œβ€β€ο»Ώβ€Œβ€β€Œβ€Œβ€Œο»Ώβ€β€Œβ€‹β€β€Œβ€Œβ€‹ο»Ώβ€‹ο»Ώβ€Œβ€‹β€Œβ€‹β€‹β€β€Œβ€Œβ€‹ο»Ώβ€‹ο»Ώβ€Œβ€‹β€Œβ€‹β€‹β€β€Œβ€Œβ€‹ο»Ώβ€‹β€β€‹ο»Ώβ€‹β€β€Œβ€‹β€Œβ€β€‹ο»Ώβ€Œβ€‹β€Œβ€‹ο»Ώβ€‹β€Œβ€β€‹β€β€Œβ€ο»Ώβ€β€‹ο»Ώβ€‹β€‹β€Œο»Ώβ€Œο»Ώβ€Œβ€β€β€Œβ€Œβ€Œβ€Œβ€β€Œο»Ώβ€Œβ€‹β€Œβ€Œβ€‹ο»Ώβ€Œβ€‹ο»Ώβ€β€‹β€β€Œβ€Œβ€‹ο»Ώβ€‹β€β€‹ο»Ώβ€‹β€β€‹β€β€Œβ€Œβ€‹ο»Ώβ€Œβ€Œβ€Œβ€‹β€Œβ€‹β€‹β€ο»Ώβ€β€Œο»Ώβ€Œβ€‹β€Œβ€β€Œβ€Œβ€Œο»Ώβ€β€‹β€Œο»Ώβ€Œβ€‹β€‹ο»Ώο»Ώο»Ώβ€Œβ€β€‹β€β€Œβ€β€‹β€Œβ€Œο»Ώβ€‹ο»Ώβ€Œβ€β€Œβ€Œβ€Œβ€Œβ€Œβ€Œβ€Œο»Ώβ€‹β€β€Œβ€ο»Ώβ€‹β€‹ο»Ώο»Ώβ€Œβ€Œβ€β€β€‹β€Œο»Ώβ€Œβ€‹β€Œο»Ώβ€Œβ€‹β€Œο»Ώβ€‹β€‹β€Œο»Ώβ€‹ο»Ώβ€‹β€β€Œβ€Œβ€‹ο»Ώβ€‹ο»Ώβ€Œβ€‹β€‹β€Œβ€‹β€β€Œβ€Œβ€‹ο»Ώβ€‹β€β€Œβ€‹β€Œβ€β€‹β€β€Œβ€Œβ€‹ο»Ώβ€‹β€β€Œβ€‹β€Œβ€β€Œβ€β€β€Œβ€Œβ€ο»Ώβ€β€Œο»Ώβ€Œβ€‹β€Œβ€β€Œβ€Œβ€Œβ€ο»Ώβ€‹β€‹ο»Ώβ€Œβ€‹β€‹ο»Ώβ€Œο»Ώβ€‹ο»Ώβ€‹β€Œβ€‹β€ο»Ώβ€β€Œο»Ώβ€‹ο»Ώβ€Œβ€β€‹β€Œβ€Œβ€ο»Ώβ€β€Œβ€β€β€Œβ€Œο»Ώβ€Œβ€‹β€Œο»Ώβ€β€Œβ€‹β€ο»Ώβ€β€Œο»Ώβ€‹ο»Ώβ€Œο»Ώβ€Œβ€‹β€Œο»Ώβ€Œβ€Œβ€Œβ€β€Œβ€‹β€Œβ€β€β€Œβ€Œβ€ο»Ώο»Ώβ€‹β€β€Œβ€β€Œβ€β€β€Œβ€Œβ€β€Œβ€‹β€‹ο»Ώο»Ώβ€Œβ€Œβ€β€Œο»Ώβ€Œο»Ώβ€‹β€‹β€Œβ€β€ο»Ώβ€Œβ€Œβ€Œβ€β€Œβ€β€‹β€Œβ€Œο»Ώβ€Œβ€‹β€Œο»Ώβ€Œβ€Œβ€Œβ€β€Œβ€β€‹ο»Ώβ€Œβ€β€Œβ€Œβ€Œβ€Œβ€Œβ€ο»Ώβ€Œβ€Œβ€Œβ€‹β€Œβ€Œο»Ώβ€Œβ€β€Œο»Ώβ€Œβ€Œβ€Œβ€‹ο»Ώο»Ώβ€Œβ€ο»Ώβ€‹β€Œβ€β€Œβ€β€Œο»Ώβ€β€β€‹ο»Ώβ€Œβ€‹β€Œβ€ο»Ώβ€β€Œβ€‹β€Œο»Ώβ€Œβ€‹ο»Ώο»Ώβ€‹β€β€Œβ€β€Œο»Ώβ€Œβ€‹β€Œο»Ώβ€β€Œβ€Œο»Ώβ€‹β€‹β€Œβ€β€Œβ€Œβ€‹ο»Ώο»Ώβ€Œβ€Œβ€β€‹β€β€Œβ€ο»Ώβ€‹β€Œβ€ο»Ώο»Ώβ€Œβ€β€Œο»Ώβ€‹β€β€Œβ€β€Œο»Ώβ€‹β€‹β€Œβ€β€‹β€Œβ€Œο»Ώβ€Œβ€‹β€Œβ€β€β€‹β€‹ο»Ώο»Ώβ€Œβ€Œο»Ώβ€‹β€‹β€Œβ€β€‹β€Œβ€Œβ€β€Œο»Ώβ€Œβ€β€Œβ€Œβ€Œβ€‹β€‹β€β€Œο»Ώβ€Œβ€Œβ€Œβ€β€β€Œβ€Œβ€ο»Ώβ€‹β€Œβ€β€Œβ€‹β€Œβ€β€Œβ€Œβ€Œο»Ώβ€‹β€β€‹β€β€Œβ€Œβ€‹ο»Ώβ€Œβ€Œβ€Œβ€‹β€‹β€β€Œβ€Œο»Ώο»Ώβ€Œβ€β€ο»Ώβ€Œβ€β€Œβ€Œβ€Œο»Ώβ€β€Œβ€‹β€β€Œβ€Œβ€‹ο»Ώβ€‹ο»Ώβ€Œβ€‹β€Œβ€‹β€‹β€β€Œβ€Œβ€‹ο»Ώβ€‹ο»Ώβ€Œβ€‹β€Œβ€‹β€‹β€β€Œβ€Œβ€‹ο»Ώβ€‹β€β€‹ο»Ώβ€‹β€β€Œβ€‹β€β€β€‹ο»Ώβ€‹β€‹β€‹ο»Ώβ€Œο»Ώβ€Œο»Ώβ€β€β€‹β€ο»Ώβ€Œβ€Œβ€β€β€Œβ€Œβ€Œβ€‹β€β€Œβ€β€‹β€β€Œβ€ο»Ώβ€Œβ€Œβ€β€β€Œβ€Œβ€Œβ€‹β€‹β€Œβ€Œβ€Œβ€‹β€‹β€β€Œβ€Œβ€‹ο»Ώβ€‹β€β€‹ο»Ώβ€‹β€β€‹β€β€Œβ€Œβ€‹ο»Ώβ€Œβ€Œβ€Œβ€‹β€Œβ€‹β€‹β€ο»Ώβ€β€Œο»Ώβ€‹β€β€Œβ€β€β€Œβ€Œβ€β€‹ο»Ώβ€Œβ€β€β€‹β€Œβ€Œβ€Œβ€‹β€Œβ€β€Œβ€Œβ€Œο»Ώβ€β€‹β€Œο»Ώβ€Œβ€‹β€‹β€β€Œβ€Œβ€‹ο»Ώβ€Œβ€Œβ€Œβ€‹β€‹β€β€Œβ€Œο»Ώο»Ώβ€Œβ€β€ο»Ώβ€Œβ€β€Œβ€Œβ€Œο»Ώβ€β€Œβ€‹β€β€Œβ€Œβ€‹ο»Ώβ€‹ο»Ώβ€Œβ€‹β€Œβ€‹β€‹β€β€Œβ€Œβ€‹ο»Ώβ€‹ο»Ώβ€Œβ€‹β€Œβ€‹β€‹β€β€Œβ€Œβ€‹ο»Ώβ€‹β€β€‹ο»Ώβ€‹β€β€Œβ€‹β€β€Œβ€Œβ€Œβ€‹ο»Ώβ€Œβ€Œβ€Œβ€‹β€Œβ€β€‹β€β€‹ο»Ώβ€Œβ€Œβ€Œβ€β€‹β€Œβ€Œβ€β€Œβ€‹β€Œο»Ώβ€‹ο»Ώβ€Œβ€‹β€Œβ€Œβ€‹ο»Ώβ€‹β€β€Œβ€‹β€β€‹β€‹ο»Ώβ€Œβ€β€‹β€β€Œβ€Œβ€‹ο»Ώβ€‹β€β€‹ο»Ώβ€‹β€β€‹β€β€Œβ€Œβ€‹ο»Ώβ€Œβ€Œβ€Œβ€‹β€Œβ€‹β€‹β€ο»Ώβ€β€Œβ€β€‹ο»Ώβ€Œβ€β€β€‹β€Œβ€β€β€Œβ€Œβ€ο»Ώβ€‹β€Œβ€β€Œβ€‹β€Œο»Ώβ€‹β€β€Œβ€β€Œβ€Œβ€Œβ€ο»Ώβ€β€‹β€β€Œβ€Œβ€‹ο»Ώβ€Œβ€Œβ€Œβ€‹β€‹β€β€Œβ€Œο»Ώο»Ώβ€Œβ€β€ο»Ώβ€Œβ€β€Œβ€Œβ€Œο»Ώβ€β€Œβ€‹β€β€Œβ€Œβ€‹ο»Ώβ€‹ο»Ώβ€Œβ€‹β€Œβ€‹β€‹β€β€Œβ€Œβ€‹ο»Ώβ€‹ο»Ώβ€Œβ€‹β€Œβ€‹β€‹β€β€Œβ€Œβ€‹ο»Ώβ€‹β€β€‹ο»Ώβ€‹β€β€Œβ€‹β€Œβ€β€‹ο»Ώβ€Œβ€‹β€Œβ€‹ο»Ώβ€‹β€Œβ€β€‹β€β€Œβ€ο»Ώβ€β€‹ο»Ώβ€‹β€‹β€Œο»Ώβ€Œο»Ώβ€Œβ€β€β€Œβ€Œβ€Œβ€Œβ€β€Œο»Ώβ€Œβ€‹β€Œβ€Œβ€‹ο»Ώβ€Œβ€‹ο»Ώβ€β€‹β€β€Œβ€Œβ€‹ο»Ώβ€‹β€β€‹ο»Ώβ€‹β€β€‹β€β€Œβ€Œβ€‹ο»Ώβ€Œβ€Œβ€Œβ€‹β€Œβ€‹β€‹β€ο»Ώβ€β€Œο»Ώβ€Œβ€‹β€Œβ€β€Œβ€Œβ€Œο»Ώβ€β€‹β€Œο»Ώβ€Œβ€‹β€‹β€β€Œβ€β€Œο»Ώβ€‹β€‹β€Œβ€β€Œβ€Œβ€Œο»Ώβ€‹β€β€Œο»Ώβ€‹ο»Ώβ€Œο»Ώβ€‹β€‹β€Œβ€β€Œβ€Œβ€Œβ€β€‹ο»Ώβ€Œο»Ώβ€Œβ€‹β€Œβ€β€β€Œβ€Œο»Ώβ€Œβ€β€Œβ€β€Œβ€Œβ€‹ο»Ώο»Ώβ€Œβ€Œο»Ώβ€‹β€‹β€Œο»Ώβ€Œβ€Œβ€Œβ€β€‹β€β€Œβ€ο»Ώβ€‹β€Œβ€β€β€Œβ€Œο»Ώβ€‹ο»Ώβ€Œβ€β€β€‹β€Œβ€β€Œβ€Œβ€Œβ€β€Œβ€‹β€‹β€β€‹β€β€Œο»Ώο»Ώβ€Œ. This is a packet capture analysis challenge. The PCAP file can be opened with a tool like Wireshark to view the packets. It contains 26 HTTP GET requests (one for each letter of the alphabet), all for the same file name:β€‹β€‹β€‹β€‹β€Œο»Ώβ€ο»Ώβ€‹β€β€‹β€β€Œβ€ο»Ώο»Ώβ€Œο»Ώβ€‹β€β€Œβ€β€β€Œβ€Œβ€β€Œο»Ώβ€Œβ€β€β€Œβ€Œβ€ο»Ώβ€β€‹β€β€‹β€β€‹ο»Ώβ€β€β€‹β€β€‹β€β€Œο»Ώβ€‹ο»Ώβ€Œβ€β€‹β€Œβ€Œβ€ο»Ώβ€β€Œβ€β€β€Œβ€Œο»Ώβ€Œβ€‹β€Œο»Ώβ€β€Œβ€‹β€ο»Ώβ€β€Œβ€β€β€Œβ€Œβ€ο»Ώο»Ώβ€‹β€β€‹β€β€‹β€ο»Ώβ€‹β€‹β€β€‹β€β€Œβ€β€β€‹β€Œο»Ώβ€‹β€β€Œβ€β€Œβ€Œβ€Œβ€β€Œβ€β€‹β€β€‹β€β€‹ο»Ώβ€β€β€‹β€β€‹β€β€Œβ€β€β€‹β€Œο»Ώβ€Œβ€‹β€Œο»Ώβ€Œβ€‹β€Œο»Ώβ€‹β€‹β€Œο»Ώβ€‹ο»Ώβ€‹ο»Ώβ€β€β€‹β€ο»Ώο»Ώβ€‹β€ο»Ώο»Ώβ€Œβ€β€β€Œβ€Œβ€ο»Ώβ€β€Œο»Ώβ€Œβ€‹β€Œβ€β€Œβ€Œβ€Œβ€ο»Ώβ€‹β€‹ο»Ώβ€Œβ€‹β€‹ο»Ώβ€Œο»Ώβ€‹ο»Ώβ€‹β€Œβ€‹β€ο»Ώβ€β€Œο»Ώβ€‹ο»Ώβ€Œβ€β€‹β€Œβ€Œβ€ο»Ώβ€β€Œβ€β€β€Œβ€Œο»Ώβ€Œβ€‹β€Œο»Ώβ€β€Œβ€‹β€ο»Ώβ€β€Œο»Ώβ€‹ο»Ώβ€Œο»Ώβ€Œβ€‹β€Œο»Ώβ€Œβ€Œβ€Œβ€β€Œβ€‹β€Œβ€β€β€Œβ€Œβ€ο»Ώο»Ώβ€‹β€ο»Ώο»Ώβ€Œβ€β€β€Œβ€Œβ€ο»Ώβ€β€Œο»Ώβ€Œβ€‹β€Œβ€β€Œβ€Œβ€Œβ€ο»Ώβ€β€Œο»Ώβ€Œβ€‹β€‹β€ο»Ώο»Ώβ€Œβ€β€Œβ€Œβ€Œβ€β€Œβ€‹β€Œβ€β€β€Œβ€Œο»Ώβ€Œβ€‹β€‹β€ο»Ώο»Ώβ€Œβ€ο»Ώβ€Œβ€Œβ€ο»Ώο»Ώβ€Œβ€β€Œβ€‹β€Œβ€β€Œβ€Œβ€‹ο»Ώο»Ώβ€Œβ€Œο»Ώβ€‹β€‹β€Œο»Ώβ€‹β€β€Œβ€β€Œβ€Œβ€Œο»Ώβ€‹ο»Ώβ€Œβ€β€Œβ€Œβ€Œβ€ο»Ώβ€β€Œο»Ώβ€Œβ€‹β€Œβ€β€‹β€Œβ€Œο»Ώβ€Œβ€‹β€Œβ€β€β€Œβ€Œβ€ο»Ώο»Ώβ€Œβ€ο»Ώβ€β€‹ο»Ώβ€ο»Ώβ€Œβ€β€β€Œβ€Œβ€β€Œβ€‹β€‹ο»Ώο»Ώβ€Œβ€Œβ€β€Œο»Ώβ€Œο»Ώβ€‹β€‹β€Œβ€β€ο»Ώβ€Œβ€Œβ€Œβ€β€Œβ€β€‹β€Œβ€Œο»Ώβ€Œβ€‹β€Œο»Ώβ€Œβ€Œβ€Œβ€β€Œβ€β€‹ο»Ώβ€Œβ€β€Œβ€Œβ€Œβ€Œβ€Œβ€ο»Ώβ€Œβ€Œβ€Œβ€‹β€Œβ€Œο»Ώβ€Œβ€β€Œο»Ώβ€Œβ€Œβ€Œβ€‹ο»Ώο»Ώβ€Œβ€ο»Ώβ€‹β€Œβ€β€Œβ€β€Œο»Ώβ€β€β€‹ο»Ώβ€Œβ€‹β€Œβ€ο»Ώβ€β€Œβ€‹β€Œο»Ώβ€Œβ€‹ο»Ώο»Ώβ€‹ο»Ώβ€ο»Ώβ€Œο»Ώβ€Œβ€‹β€Œο»Ώβ€β€Œβ€Œο»Ώβ€‹β€‹β€Œβ€β€Œβ€Œβ€‹ο»Ώο»Ώβ€Œβ€Œβ€β€‹β€β€Œβ€ο»Ώβ€‹β€Œβ€ο»Ώο»Ώβ€Œβ€β€Œο»Ώβ€‹ο»Ώβ€ο»Ώβ€Œο»Ώβ€‹β€‹β€Œβ€β€‹β€Œβ€Œο»Ώβ€Œβ€‹β€Œβ€β€β€‹β€‹ο»Ώο»Ώβ€Œβ€Œο»Ώβ€‹β€‹β€Œβ€β€‹β€Œβ€Œβ€β€Œο»Ώβ€Œβ€β€Œβ€Œβ€Œβ€‹β€‹β€β€Œο»Ώβ€Œβ€Œβ€Œβ€β€β€Œβ€Œβ€ο»Ώβ€‹β€Œβ€β€Œβ€‹β€Œβ€β€Œβ€Œβ€Œο»Ώβ€‹β€β€‹β€β€Œβ€Œβ€‹ο»Ώβ€Œβ€Œβ€Œβ€‹β€‹β€β€Œβ€Œο»Ώο»Ώβ€Œβ€β€ο»Ώβ€Œβ€β€Œβ€Œβ€Œο»Ώβ€β€Œβ€‹β€β€Œβ€Œβ€‹ο»Ώβ€‹ο»Ώβ€Œβ€‹β€Œβ€‹β€‹β€β€Œβ€Œβ€‹ο»Ώβ€‹ο»Ώβ€Œβ€‹β€Œβ€‹β€‹β€β€Œβ€Œβ€‹ο»Ώβ€‹β€β€‹ο»Ώβ€‹β€β€Œβ€‹β€β€β€‹ο»Ώβ€‹β€‹β€‹ο»Ώβ€Œο»Ώβ€Œο»Ώβ€β€β€‹β€ο»Ώβ€Œβ€Œβ€β€β€Œβ€Œβ€Œβ€‹β€β€Œβ€β€‹β€β€Œβ€ο»Ώβ€Œβ€Œβ€β€β€Œβ€Œβ€Œβ€‹β€‹β€Œβ€Œβ€Œβ€‹β€‹β€β€Œβ€Œβ€‹ο»Ώβ€‹β€β€‹ο»Ώβ€‹β€β€‹β€β€Œβ€Œβ€‹ο»Ώβ€Œβ€Œβ€Œβ€‹β€Œβ€‹β€‹β€ο»Ώβ€β€Œο»Ώβ€‹β€β€Œβ€β€β€Œβ€Œβ€β€‹ο»Ώβ€Œβ€β€β€‹β€Œβ€Œβ€Œβ€‹β€Œβ€β€Œβ€Œβ€Œο»Ώβ€β€‹β€Œο»Ώβ€Œβ€‹β€‹β€β€Œβ€Œβ€‹ο»Ώβ€Œβ€Œβ€Œβ€‹β€‹β€β€Œβ€Œο»Ώο»Ώβ€Œβ€β€ο»Ώβ€Œβ€β€Œβ€Œβ€Œο»Ώβ€β€Œβ€‹β€β€Œβ€Œβ€‹ο»Ώβ€‹ο»Ώβ€Œβ€‹β€Œβ€‹β€‹β€β€Œβ€Œβ€‹ο»Ώβ€‹ο»Ώβ€Œβ€‹β€Œβ€‹β€‹β€β€Œβ€Œβ€‹ο»Ώβ€‹β€β€‹ο»Ώβ€‹β€β€Œβ€‹β€β€Œβ€Œβ€Œβ€‹ο»Ώβ€Œβ€Œβ€Œβ€‹β€Œβ€β€‹β€β€‹ο»Ώβ€Œβ€Œβ€Œβ€β€‹β€Œβ€Œβ€β€Œβ€‹β€Œο»Ώβ€‹ο»Ώβ€Œβ€‹β€Œβ€Œβ€‹ο»Ώβ€‹β€β€Œβ€‹β€β€‹β€‹ο»Ώβ€Œβ€β€‹β€β€Œβ€Œβ€‹ο»Ώβ€‹β€β€‹ο»Ώβ€‹β€β€‹β€β€Œβ€Œβ€‹ο»Ώβ€Œβ€Œβ€Œβ€‹β€Œβ€‹β€‹β€ο»Ώβ€β€Œβ€β€‹ο»Ώβ€Œβ€β€β€‹β€Œβ€β€β€Œβ€Œβ€ο»Ώβ€‹β€Œβ€β€Œβ€‹β€Œο»Ώβ€‹β€β€Œβ€β€Œβ€Œβ€Œβ€ο»Ώβ€β€‹β€β€Œβ€Œβ€‹ο»Ώβ€Œβ€Œβ€Œβ€‹β€‹β€β€Œβ€Œο»Ώο»Ώβ€Œβ€β€ο»Ώβ€Œβ€β€Œβ€Œβ€Œο»Ώβ€β€Œβ€‹β€β€Œβ€Œβ€‹ο»Ώβ€‹ο»Ώβ€Œβ€‹β€Œβ€‹β€‹β€β€Œβ€Œβ€‹ο»Ώβ€‹ο»Ώβ€Œβ€‹β€Œβ€‹β€‹β€β€Œβ€Œβ€‹ο»Ώβ€‹β€β€‹ο»Ώβ€‹β€β€Œβ€‹β€‹ο»Ώβ€Œβ€β€Œβ€‹β€‹ο»Ώβ€‹β€‹β€Œο»Ώβ€Œο»Ώβ€Œο»Ώβ€β€β€‹ο»Ώβ€β€Œβ€Œβ€‹β€ο»Ώβ€Œβ€Œβ€Œβ€‹β€Œο»Ώβ€‹β€Œβ€‹ο»Ώβ€Œβ€Œβ€Œβ€β€Œβ€β€Œβ€Œβ€‹ο»Ώβ€‹β€β€Œβ€Œβ€‹ο»Ώβ€‹β€β€‹ο»Ώβ€‹β€β€‹β€β€Œβ€Œβ€‹ο»Ώβ€Œβ€Œβ€Œβ€‹β€Œβ€‹β€‹β€ο»Ώβ€β€Œο»Ώβ€Œβ€‹β€Œβ€β€Œβ€Œβ€Œο»Ώβ€β€‹β€Œο»Ώβ€Œβ€‹β€‹ο»Ώο»Ώο»Ώβ€Œβ€β€‹β€β€Œβ€β€‹β€Œβ€Œο»Ώβ€‹ο»Ώβ€Œβ€β€Œβ€Œβ€Œβ€Œβ€Œβ€Œβ€Œο»Ώβ€‹β€β€Œβ€ο»Ώβ€‹β€‹ο»Ώο»Ώβ€Œβ€Œβ€β€β€‹β€Œο»Ώβ€Œβ€‹β€Œο»Ώβ€Œβ€‹β€Œο»Ώβ€‹β€‹β€Œο»Ώβ€‹ο»Ώβ€‹β€β€Œβ€Œβ€‹ο»Ώβ€‹ο»Ώβ€Œβ€‹β€‹β€Œβ€‹β€β€Œβ€Œβ€‹ο»Ώβ€‹β€β€Œβ€‹β€Œβ€β€‹β€β€Œβ€Œβ€‹ο»Ώβ€‹β€β€Œβ€‹β€Œβ€β€Œβ€β€β€Œβ€Œβ€ο»Ώβ€β€Œο»Ώβ€Œβ€‹β€Œβ€β€Œβ€Œβ€Œβ€ο»Ώβ€‹β€‹ο»Ώβ€Œβ€‹β€‹ο»Ώβ€Œο»Ώβ€‹ο»Ώβ€‹β€Œβ€‹β€ο»Ώβ€β€Œο»Ώβ€‹ο»Ώβ€Œβ€β€‹β€Œβ€Œβ€ο»Ώβ€β€Œβ€β€β€Œβ€Œο»Ώβ€Œβ€‹β€Œο»Ώβ€β€Œβ€‹β€ο»Ώβ€β€Œο»Ώβ€‹ο»Ώβ€Œο»Ώβ€Œβ€‹β€Œο»Ώβ€Œβ€Œβ€Œβ€β€Œβ€‹β€Œβ€β€β€Œβ€Œβ€ο»Ώο»Ώβ€‹β€β€Œβ€β€Œβ€β€β€Œβ€Œβ€β€Œβ€‹β€‹ο»Ώο»Ώβ€Œβ€Œβ€β€Œο»Ώβ€Œο»Ώβ€‹β€‹β€Œβ€β€ο»Ώβ€Œβ€Œβ€Œβ€β€Œβ€β€‹β€Œβ€Œο»Ώβ€Œβ€‹β€Œο»Ώβ€Œβ€Œβ€Œβ€β€Œβ€β€‹ο»Ώβ€Œβ€β€Œβ€Œβ€Œβ€Œβ€Œβ€ο»Ώβ€Œβ€Œβ€Œβ€‹β€Œβ€Œο»Ώβ€Œβ€β€Œο»Ώβ€Œβ€Œβ€Œβ€‹ο»Ώο»Ώβ€Œβ€ο»Ώβ€‹β€Œβ€β€Œβ€β€Œο»Ώβ€β€β€‹ο»Ώβ€Œβ€‹β€Œβ€ο»Ώβ€β€Œβ€‹β€Œο»Ώβ€Œβ€‹ο»Ώο»Ώβ€‹β€β€Œβ€β€Œο»Ώβ€Œβ€‹β€Œο»Ώβ€β€Œβ€Œο»Ώβ€‹β€‹β€Œβ€β€Œβ€Œβ€‹ο»Ώο»Ώβ€Œβ€Œβ€β€‹β€β€Œβ€ο»Ώβ€‹β€Œβ€ο»Ώο»Ώβ€Œβ€β€Œο»Ώβ€‹β€β€Œβ€β€Œο»Ώβ€‹β€‹β€Œβ€β€‹β€Œβ€Œο»Ώβ€Œβ€‹β€Œβ€β€β€‹β€‹ο»Ώο»Ώβ€Œβ€Œο»Ώβ€‹β€‹β€Œβ€β€‹β€Œβ€Œβ€β€Œο»Ώβ€Œβ€β€Œβ€Œβ€Œβ€‹β€‹β€β€Œο»Ώβ€Œβ€Œβ€Œβ€β€β€Œβ€Œβ€ο»Ώβ€‹β€Œβ€β€Œβ€‹β€Œβ€β€Œβ€Œβ€Œο»Ώβ€‹β€β€‹β€β€Œβ€Œβ€‹ο»Ώβ€Œβ€Œβ€Œβ€‹β€‹β€β€Œβ€Œο»Ώο»Ώβ€Œβ€β€ο»Ώβ€Œβ€β€Œβ€Œβ€Œο»Ώβ€β€Œβ€‹β€β€Œβ€Œβ€‹ο»Ώβ€‹ο»Ώβ€Œβ€‹β€Œβ€‹β€‹β€β€Œβ€Œβ€‹ο»Ώβ€‹ο»Ώβ€Œβ€‹β€Œβ€‹β€‹β€β€Œβ€Œβ€‹ο»Ώβ€‹β€β€‹ο»Ώβ€‹β€β€Œβ€‹β€β€β€‹ο»Ώβ€‹β€‹β€‹ο»Ώβ€Œο»Ώβ€Œο»Ώβ€β€β€‹β€ο»Ώβ€Œβ€Œβ€β€β€Œβ€Œβ€Œβ€‹β€β€Œβ€β€‹β€β€Œβ€ο»Ώβ€Œβ€Œβ€β€β€Œβ€Œβ€Œβ€‹β€‹β€Œβ€Œβ€Œβ€‹β€‹β€β€Œβ€Œβ€‹ο»Ώβ€‹β€β€‹ο»Ώβ€‹β€β€‹β€β€Œβ€Œβ€‹ο»Ώβ€Œβ€Œβ€Œβ€‹β€Œβ€‹β€‹β€ο»Ώβ€β€Œο»Ώβ€‹β€β€Œβ€β€β€Œβ€Œβ€β€‹ο»Ώβ€Œβ€β€β€‹β€Œβ€Œβ€Œβ€‹β€Œβ€β€Œβ€Œβ€Œο»Ώβ€β€‹β€Œο»Ώβ€Œβ€‹β€‹β€β€Œβ€Œβ€‹ο»Ώβ€Œβ€Œβ€Œβ€‹β€‹β€β€Œβ€Œο»Ώο»Ώβ€Œβ€β€ο»Ώβ€Œβ€β€Œβ€Œβ€Œο»Ώβ€β€Œβ€‹β€β€Œβ€Œβ€‹ο»Ώβ€‹ο»Ώβ€Œβ€‹β€Œβ€‹β€‹β€β€Œβ€Œβ€‹ο»Ώβ€‹ο»Ώβ€Œβ€‹β€Œβ€‹β€‹β€β€Œβ€Œβ€‹ο»Ώβ€‹β€β€‹ο»Ώβ€‹β€β€Œβ€‹β€β€Œβ€Œβ€Œβ€‹ο»Ώβ€Œβ€Œβ€Œβ€‹β€Œβ€β€‹β€β€‹ο»Ώβ€Œβ€Œβ€Œβ€β€‹β€Œβ€Œβ€β€Œβ€‹β€Œο»Ώβ€‹ο»Ώβ€Œβ€‹β€Œβ€Œβ€‹ο»Ώβ€‹β€β€Œβ€‹β€β€‹β€‹ο»Ώβ€Œβ€β€‹β€β€Œβ€Œβ€‹ο»Ώβ€‹β€β€‹ο»Ώβ€‹β€β€‹β€β€Œβ€Œβ€‹ο»Ώβ€Œβ€Œβ€Œβ€‹β€Œβ€‹β€‹β€ο»Ώβ€β€Œβ€β€‹ο»Ώβ€Œβ€β€β€‹β€Œβ€β€β€Œβ€Œβ€ο»Ώβ€‹β€Œβ€β€Œβ€‹β€Œο»Ώβ€‹β€β€Œβ€β€Œβ€Œβ€Œβ€ο»Ώβ€β€‹β€β€Œβ€Œβ€‹ο»Ώβ€Œβ€Œβ€Œβ€‹β€‹β€β€Œβ€Œο»Ώο»Ώβ€Œβ€β€ο»Ώβ€Œβ€β€Œβ€Œβ€Œο»Ώβ€β€Œβ€‹β€β€Œβ€Œβ€‹ο»Ώβ€‹ο»Ώβ€Œβ€‹β€Œβ€‹β€‹β€β€Œβ€Œβ€‹ο»Ώβ€‹ο»Ώβ€Œβ€‹β€Œβ€‹β€‹β€β€Œβ€Œβ€‹ο»Ώβ€‹β€β€‹ο»Ώβ€‹β€β€Œβ€‹β€‹ο»Ώβ€Œβ€β€Œβ€‹β€‹ο»Ώβ€‹β€‹β€Œο»Ώβ€Œο»Ώβ€Œο»Ώβ€β€β€‹ο»Ώβ€β€Œβ€Œβ€‹β€ο»Ώβ€Œβ€Œβ€Œβ€‹β€Œο»Ώβ€‹β€Œβ€‹ο»Ώβ€Œβ€Œβ€Œβ€β€Œβ€β€Œβ€Œβ€‹ο»Ώβ€‹β€β€Œβ€Œβ€‹ο»Ώβ€‹β€β€‹ο»Ώβ€‹β€β€‹β€β€Œβ€Œβ€‹ο»Ώβ€Œβ€Œβ€Œβ€‹β€Œβ€‹β€‹β€ο»Ώβ€β€Œο»Ώβ€Œβ€‹β€Œβ€β€Œβ€Œβ€Œο»Ώβ€β€‹β€Œο»Ώβ€Œβ€‹β€‹β€β€Œβ€β€Œο»Ώβ€‹β€‹β€Œβ€β€Œβ€Œβ€Œο»Ώβ€‹β€β€Œο»Ώβ€‹ο»Ώβ€Œο»Ώβ€‹β€‹β€Œβ€β€Œβ€Œβ€Œβ€β€‹ο»Ώβ€Œο»Ώβ€Œβ€‹β€Œβ€β€β€Œβ€Œο»Ώβ€Œβ€β€Œβ€β€Œβ€Œβ€‹ο»Ώο»Ώβ€Œβ€Œο»Ώβ€‹β€‹β€Œο»Ώβ€Œβ€Œβ€Œβ€β€‹β€β€Œβ€ο»Ώβ€‹β€Œβ€β€β€Œβ€Œο»Ώβ€‹ο»Ώβ€Œβ€β€β€‹β€Œβ€β€Œβ€Œβ€Œβ€β€Œβ€‹β€‹β€β€‹β€β€Œο»Ώο»Ώβ€Œ

[Image: Image for post]β€‹β€‹β€‹β€‹β€Œο»Ώβ€ο»Ώβ€‹β€β€‹β€β€Œβ€ο»Ώο»Ώβ€Œο»Ώβ€‹β€β€Œβ€β€β€Œβ€Œβ€β€Œο»Ώβ€Œβ€β€β€Œβ€Œβ€ο»Ώβ€β€‹β€β€‹β€β€‹ο»Ώβ€β€β€‹β€β€‹β€β€Œο»Ώβ€‹ο»Ώβ€Œβ€β€‹β€Œβ€Œβ€ο»Ώβ€β€Œβ€β€β€Œβ€Œο»Ώβ€Œβ€‹β€Œο»Ώβ€β€Œβ€‹β€ο»Ώβ€β€Œβ€β€β€Œβ€Œβ€ο»Ώο»Ώβ€‹β€β€‹β€β€‹β€ο»Ώβ€‹β€‹β€β€‹β€β€Œβ€β€β€‹β€Œο»Ώβ€‹β€β€Œβ€β€Œβ€Œβ€Œβ€β€Œβ€β€‹β€β€‹β€β€‹ο»Ώβ€β€β€‹β€β€‹β€β€Œβ€β€β€‹β€Œο»Ώβ€Œβ€‹β€Œο»Ώβ€Œβ€‹β€Œο»Ώβ€‹β€‹β€Œο»Ώβ€‹ο»Ώβ€‹ο»Ώβ€β€β€‹β€ο»Ώο»Ώβ€‹β€ο»Ώο»Ώβ€Œβ€β€β€Œβ€Œβ€ο»Ώβ€β€Œο»Ώβ€Œβ€‹β€Œβ€β€Œβ€Œβ€Œβ€ο»Ώβ€‹β€‹ο»Ώβ€Œβ€‹β€‹ο»Ώβ€Œο»Ώβ€‹ο»Ώβ€‹β€Œβ€‹β€ο»Ώβ€β€Œο»Ώβ€‹ο»Ώβ€Œβ€β€‹β€Œβ€Œβ€ο»Ώβ€β€Œβ€β€β€Œβ€Œο»Ώβ€Œβ€‹β€Œο»Ώβ€β€Œβ€‹β€ο»Ώβ€β€Œο»Ώβ€‹ο»Ώβ€Œο»Ώβ€Œβ€‹β€Œο»Ώβ€Œβ€Œβ€Œβ€β€Œβ€‹β€Œβ€β€β€Œβ€Œβ€ο»Ώο»Ώβ€‹β€ο»Ώο»Ώβ€Œβ€β€β€Œβ€Œβ€ο»Ώβ€β€Œο»Ώβ€Œβ€‹β€Œβ€β€Œβ€Œβ€Œβ€ο»Ώβ€β€Œο»Ώβ€Œβ€‹β€‹β€ο»Ώο»Ώβ€Œβ€β€Œβ€Œβ€Œβ€β€Œβ€‹β€Œβ€β€β€Œβ€Œο»Ώβ€Œβ€‹β€‹β€ο»Ώο»Ώβ€Œβ€ο»Ώβ€Œβ€Œβ€ο»Ώο»Ώβ€Œβ€β€Œβ€‹β€Œβ€β€Œβ€Œβ€‹ο»Ώο»Ώβ€Œβ€Œο»Ώβ€‹β€‹β€Œο»Ώβ€‹β€β€Œβ€β€Œβ€Œβ€Œο»Ώβ€‹ο»Ώβ€Œβ€β€Œβ€Œβ€Œβ€ο»Ώβ€β€Œο»Ώβ€Œβ€‹β€Œβ€β€‹β€Œβ€Œο»Ώβ€Œβ€‹β€Œβ€β€β€Œβ€Œβ€ο»Ώο»Ώβ€Œβ€ο»Ώβ€β€‹ο»Ώβ€ο»Ώβ€Œβ€β€β€Œβ€Œβ€β€Œβ€‹β€‹ο»Ώο»Ώβ€Œβ€Œβ€β€Œο»Ώβ€Œο»Ώβ€‹β€‹β€Œβ€β€ο»Ώβ€Œβ€Œβ€Œβ€β€Œβ€β€‹β€Œβ€Œο»Ώβ€Œβ€‹β€Œο»Ώβ€Œβ€Œβ€Œβ€β€Œβ€β€‹ο»Ώβ€Œβ€β€Œβ€Œβ€Œβ€Œβ€Œβ€ο»Ώβ€Œβ€Œβ€Œβ€‹β€Œβ€Œο»Ώβ€Œβ€β€Œο»Ώβ€Œβ€Œβ€Œβ€‹ο»Ώο»Ώβ€Œβ€ο»Ώβ€‹β€Œβ€β€Œβ€β€Œο»Ώβ€β€β€‹ο»Ώβ€Œβ€‹β€Œβ€ο»Ώβ€β€Œβ€‹β€Œο»Ώβ€Œβ€‹ο»Ώο»Ώβ€‹ο»Ώβ€ο»Ώβ€Œο»Ώβ€Œβ€‹β€Œο»Ώβ€β€Œβ€Œο»Ώβ€‹β€‹β€Œβ€β€Œβ€Œβ€‹ο»Ώο»Ώβ€Œβ€Œβ€β€‹β€β€Œβ€ο»Ώβ€‹β€Œβ€ο»Ώο»Ώβ€Œβ€β€Œο»Ώβ€‹ο»Ώβ€ο»Ώβ€Œο»Ώβ€‹β€‹β€Œβ€β€‹β€Œβ€Œο»Ώβ€Œβ€‹β€Œβ€β€β€‹β€‹ο»Ώο»Ώβ€Œβ€Œο»Ώβ€‹β€‹β€Œβ€β€‹β€Œβ€Œβ€β€Œο»Ώβ€Œβ€β€Œβ€Œβ€Œβ€‹β€‹β€β€Œο»Ώβ€Œβ€Œβ€Œβ€β€β€Œβ€Œβ€ο»Ώβ€‹β€Œβ€β€Œβ€‹β€Œβ€β€Œβ€Œβ€Œο»Ώβ€‹β€β€‹β€β€Œβ€Œβ€‹ο»Ώβ€Œβ€Œβ€Œβ€‹β€‹β€β€Œβ€Œο»Ώο»Ώβ€Œβ€β€ο»Ώβ€Œβ€β€Œβ€Œβ€Œο»Ώβ€β€Œβ€‹β€β€Œβ€Œβ€‹ο»Ώβ€‹ο»Ώβ€Œβ€‹β€Œβ€‹β€‹β€β€Œβ€Œβ€‹ο»Ώβ€‹ο»Ώβ€Œβ€‹β€Œβ€‹β€‹β€β€Œβ€Œβ€‹ο»Ώβ€‹β€β€‹ο»Ώβ€‹β€β€Œβ€‹β€β€β€‹ο»Ώβ€‹β€‹β€‹ο»Ώβ€Œο»Ώβ€Œο»Ώβ€β€β€‹β€ο»Ώβ€Œβ€Œβ€β€β€Œβ€Œβ€Œβ€‹β€β€Œβ€β€‹β€β€Œβ€ο»Ώβ€Œβ€Œβ€β€β€Œβ€Œβ€Œβ€‹β€‹β€Œβ€Œβ€Œβ€‹β€‹β€β€Œβ€Œβ€‹ο»Ώβ€‹β€β€‹ο»Ώβ€‹β€β€‹β€β€Œβ€Œβ€‹ο»Ώβ€Œβ€Œβ€Œβ€‹β€Œβ€‹β€‹β€ο»Ώβ€β€Œο»Ώβ€‹β€β€Œβ€β€β€Œβ€Œβ€β€‹ο»Ώβ€Œβ€β€β€‹β€Œβ€Œβ€Œβ€‹β€Œβ€β€Œβ€Œβ€Œο»Ώβ€β€‹β€Œο»Ώβ€Œβ€‹β€‹β€β€Œβ€Œβ€‹ο»Ώβ€Œβ€Œβ€Œβ€‹β€‹β€β€Œβ€Œο»Ώο»Ώβ€Œβ€β€ο»Ώβ€Œβ€β€Œβ€Œβ€Œο»Ώβ€β€Œβ€‹β€β€Œβ€Œβ€‹ο»Ώβ€‹ο»Ώβ€Œβ€‹β€Œβ€‹β€‹β€β€Œβ€Œβ€‹ο»Ώβ€‹ο»Ώβ€Œβ€‹β€Œβ€‹β€‹β€β€Œβ€Œβ€‹ο»Ώβ€‹β€β€‹ο»Ώβ€‹β€β€Œο»Ώβ€‹β€β€Œβ€‹ο»Ώβ€β€Œβ€Œο»Ώο»Ώβ€Œο»Ώβ€β€β€Œβ€Œβ€Œβ€β€‹ο»Ώβ€Œβ€Œβ€Œβ€Œβ€β€β€Œβ€Œβ€‹β€β€Œβ€Œβ€‹β€‹β€Œο»Ώβ€Œβ€Œβ€‹ο»Ώβ€β€‹β€Œβ€Œβ€β€‹β€‹β€β€Œβ€Œβ€‹ο»Ώβ€‹β€β€‹ο»Ώβ€‹β€β€‹β€β€Œβ€Œβ€‹ο»Ώβ€Œβ€Œβ€Œβ€‹β€Œβ€‹β€‹β€ο»Ώβ€β€Œβ€β€‹ο»Ώβ€Œβ€β€β€‹β€Œβ€β€β€Œβ€Œβ€ο»Ώβ€‹β€Œβ€β€Œβ€‹β€Œο»Ώβ€‹β€β€Œβ€β€Œβ€Œβ€Œβ€ο»Ώβ€β€‹β€β€Œβ€Œβ€‹ο»Ώβ€Œβ€Œβ€Œβ€‹β€‹β€β€Œβ€Œο»Ώο»Ώβ€Œβ€β€ο»Ώβ€Œβ€β€Œβ€Œβ€Œο»Ώβ€β€Œβ€‹β€β€Œβ€Œβ€‹ο»Ώβ€‹ο»Ώβ€Œβ€‹β€Œβ€‹β€‹β€β€Œβ€Œβ€‹ο»Ώβ€‹ο»Ώβ€Œβ€‹β€Œβ€‹β€‹β€β€Œβ€Œβ€‹ο»Ώβ€‹β€β€‹ο»Ώβ€‹β€β€Œβ€‹ο»Ώο»Ώβ€Œβ€‹ο»Ώβ€‹β€Œο»Ώβ€‹β€β€Œβ€‹β€Œο»Ώβ€Œβ€‹β€‹β€β€Œβ€‹β€ο»Ώβ€Œβ€ο»Ώο»Ώβ€Œβ€β€β€‹β€Œβ€β€Œβ€Œβ€Œβ€Œβ€‹β€Œβ€Œβ€Œβ€Œβ€‹β€Œβ€Œο»Ώο»Ώβ€‹β€β€Œβ€Œβ€‹ο»Ώβ€‹β€β€‹ο»Ώβ€‹β€β€‹β€β€Œβ€Œβ€‹ο»Ώβ€Œβ€Œβ€Œβ€‹β€Œβ€‹β€‹β€ο»Ώβ€β€Œο»Ώβ€Œβ€‹β€Œβ€β€Œβ€Œβ€Œο»Ώβ€β€‹β€Œο»Ώβ€Œβ€‹β€‹ο»Ώο»Ώο»Ώβ€Œβ€β€‹β€β€Œβ€β€‹β€Œβ€Œο»Ώβ€‹ο»Ώβ€Œβ€β€Œβ€Œβ€Œβ€Œβ€Œβ€Œβ€Œο»Ώβ€‹β€β€Œβ€ο»Ώβ€‹β€‹ο»Ώο»Ώβ€Œβ€Œβ€β€β€‹β€Œο»Ώβ€Œβ€‹β€Œο»Ώβ€Œβ€‹β€Œο»Ώβ€‹β€‹β€Œο»Ώβ€‹ο»Ώβ€‹β€β€Œβ€Œβ€‹ο»Ώβ€‹ο»Ώβ€Œβ€‹β€‹β€Œβ€‹β€β€Œβ€Œβ€‹ο»Ώβ€‹β€β€Œβ€‹β€Œβ€β€‹β€β€Œβ€Œβ€‹ο»Ώβ€‹β€β€Œβ€‹β€Œβ€β€Œβ€β€β€Œβ€Œβ€ο»Ώβ€β€Œο»Ώβ€Œβ€‹β€Œβ€β€Œβ€Œβ€Œβ€ο»Ώβ€‹β€‹ο»Ώβ€Œβ€‹β€‹ο»Ώβ€Œο»Ώβ€‹ο»Ώβ€‹β€Œβ€‹β€ο»Ώβ€β€Œο»Ώβ€‹ο»Ώβ€Œβ€β€‹β€Œβ€Œβ€ο»Ώβ€β€Œβ€β€β€Œβ€Œο»Ώβ€Œβ€‹β€Œο»Ώβ€β€Œβ€‹β€ο»Ώβ€β€Œο»Ώβ€‹ο»Ώβ€Œο»Ώβ€Œβ€‹β€Œο»Ώβ€Œβ€Œβ€Œβ€β€Œβ€‹β€Œβ€β€β€Œβ€Œβ€ο»Ώο»Ώβ€‹β€β€Œβ€β€Œβ€β€β€Œβ€Œβ€β€Œβ€‹β€‹ο»Ώο»Ώβ€Œβ€Œβ€β€Œο»Ώβ€Œο»Ώβ€‹β€‹β€Œβ€β€ο»Ώβ€Œβ€Œβ€Œβ€β€Œβ€β€‹β€Œβ€Œο»Ώβ€Œβ€‹β€Œο»Ώβ€Œβ€Œβ€Œβ€β€Œβ€β€‹ο»Ώβ€Œβ€β€Œβ€Œβ€Œβ€Œβ€Œβ€ο»Ώβ€Œβ€Œβ€Œβ€‹β€Œβ€Œο»Ώβ€Œβ€β€Œο»Ώβ€Œβ€Œβ€Œβ€‹ο»Ώο»Ώβ€Œβ€ο»Ώβ€‹β€Œβ€β€Œβ€β€Œο»Ώβ€β€β€‹ο»Ώβ€Œβ€‹β€Œβ€ο»Ώβ€β€Œβ€‹β€Œο»Ώβ€Œβ€‹ο»Ώο»Ώβ€‹β€β€Œβ€β€Œο»Ώβ€Œβ€‹β€Œο»Ώβ€β€Œβ€Œο»Ώβ€‹β€‹β€Œβ€β€Œβ€Œβ€‹ο»Ώο»Ώβ€Œβ€Œβ€β€‹β€β€Œβ€ο»Ώβ€‹β€Œβ€ο»Ώο»Ώβ€Œβ€β€Œο»Ώβ€‹β€β€Œβ€β€Œο»Ώβ€‹β€‹β€Œβ€β€‹β€Œβ€Œο»Ώβ€Œβ€‹β€Œβ€β€β€‹β€‹ο»Ώο»Ώβ€Œβ€Œο»Ώβ€‹β€‹β€Œβ€β€‹β€Œβ€Œβ€β€Œο»Ώβ€Œβ€β€Œβ€Œβ€Œβ€‹β€‹β€β€Œο»Ώβ€Œβ€Œβ€Œβ€β€β€Œβ€Œβ€ο»Ώβ€‹β€Œβ€β€Œβ€‹β€Œβ€β€Œβ€Œβ€Œο»Ώβ€‹β€β€‹β€β€Œβ€Œβ€‹ο»Ώβ€Œβ€Œβ€Œβ€‹β€‹β€β€Œβ€Œο»Ώο»Ώβ€Œβ€β€ο»Ώβ€Œβ€β€Œβ€Œβ€Œο»Ώβ€β€Œβ€‹β€β€Œβ€Œβ€‹ο»Ώβ€‹ο»Ώβ€Œβ€‹β€Œβ€‹β€‹β€β€Œβ€Œβ€‹ο»Ώβ€‹ο»Ώβ€Œβ€‹β€Œβ€‹β€‹β€β€Œβ€Œβ€‹ο»Ώβ€‹β€β€‹ο»Ώβ€‹β€β€Œβ€‹β€β€β€‹ο»Ώβ€‹β€‹β€‹ο»Ώβ€Œο»Ώβ€Œο»Ώβ€β€β€‹β€ο»Ώβ€Œβ€Œβ€β€β€Œβ€Œβ€Œβ€‹β€β€Œβ€β€‹β€β€Œβ€ο»Ώβ€Œβ€Œβ€β€β€Œβ€Œβ€Œβ€‹β€‹β€Œβ€Œβ€Œβ€‹β€‹β€β€Œβ€Œβ€‹ο»Ώβ€‹β€β€‹ο»Ώβ€‹β€β€‹β€β€Œβ€Œβ€‹ο»Ώβ€Œβ€Œβ€Œβ€‹β€Œβ€‹β€‹β€ο»Ώβ€β€Œο»Ώβ€‹β€β€Œβ€β€β€Œβ€Œβ€β€‹ο»Ώβ€Œβ€β€β€‹β€Œβ€Œβ€Œβ€‹β€Œβ€β€Œβ€Œβ€Œο»Ώβ€β€‹β€Œο»Ώβ€Œβ€‹β€‹β€β€Œβ€Œβ€‹ο»Ώβ€Œβ€Œβ€Œβ€‹β€‹β€β€Œβ€Œο»Ώο»Ώβ€Œβ€β€ο»Ώβ€Œβ€β€Œβ€Œβ€Œο»Ώβ€β€Œβ€‹β€β€Œβ€Œβ€‹ο»Ώβ€‹ο»Ώβ€Œβ€‹β€Œβ€‹β€‹β€β€Œβ€Œβ€‹ο»Ώβ€‹ο»Ώβ€Œβ€‹β€Œβ€‹β€‹β€β€Œβ€Œβ€‹ο»Ώβ€‹β€β€‹ο»Ώβ€‹β€β€Œο»Ώβ€‹β€β€Œβ€‹ο»Ώβ€β€Œβ€Œο»Ώο»Ώβ€Œο»Ώβ€β€β€Œβ€Œβ€Œβ€β€‹ο»Ώβ€Œβ€Œβ€Œβ€Œβ€β€β€Œβ€Œβ€‹β€β€Œβ€Œβ€‹β€‹β€Œο»Ώβ€Œβ€Œβ€‹ο»Ώβ€β€‹β€Œβ€Œβ€β€‹β€‹β€β€Œβ€Œβ€‹ο»Ώβ€‹β€β€‹ο»Ώβ€‹β€β€‹β€β€Œβ€Œβ€‹ο»Ώβ€Œβ€Œβ€Œβ€‹β€Œβ€‹β€‹β€ο»Ώβ€β€Œβ€β€‹ο»Ώβ€Œβ€β€β€‹β€Œβ€β€β€Œβ€Œβ€ο»Ώβ€‹β€Œβ€β€Œβ€‹β€Œο»Ώβ€‹β€β€Œβ€β€Œβ€Œβ€Œβ€ο»Ώβ€β€‹β€β€Œβ€Œβ€‹ο»Ώβ€Œβ€Œβ€Œβ€‹β€‹β€β€Œβ€Œο»Ώο»Ώβ€Œβ€β€ο»Ώβ€Œβ€β€Œβ€Œβ€Œο»Ώβ€β€Œβ€‹β€β€Œβ€Œβ€‹ο»Ώβ€‹ο»Ώβ€Œβ€‹β€Œβ€‹β€‹β€β€Œβ€Œβ€‹ο»Ώβ€‹ο»Ώβ€Œβ€‹β€Œβ€‹β€‹β€β€Œβ€Œβ€‹ο»Ώβ€‹β€β€‹ο»Ώβ€‹β€β€Œβ€‹ο»Ώο»Ώβ€Œβ€‹ο»Ώβ€‹β€Œο»Ώβ€‹β€β€Œβ€‹β€Œο»Ώβ€Œβ€‹β€‹β€β€Œβ€‹β€ο»Ώβ€Œβ€ο»Ώο»Ώβ€Œβ€β€β€‹β€Œβ€β€Œβ€Œβ€Œβ€Œβ€‹β€Œβ€Œβ€Œβ€Œβ€‹β€Œβ€Œο»Ώο»Ώβ€‹β€β€Œβ€Œβ€‹ο»Ώβ€‹β€β€‹ο»Ώβ€‹β€β€‹β€β€Œβ€Œβ€‹ο»Ώβ€Œβ€Œβ€Œβ€‹β€Œβ€‹β€‹β€ο»Ώβ€β€Œο»Ώβ€Œβ€‹β€Œβ€β€Œβ€Œβ€Œο»Ώβ€β€‹β€Œο»Ώβ€Œβ€‹β€‹β€β€Œβ€β€Œο»Ώβ€‹β€‹β€Œβ€β€Œβ€Œβ€Œο»Ώβ€‹β€β€Œο»Ώβ€‹ο»Ώβ€Œο»Ώβ€‹β€‹β€Œβ€β€Œβ€Œβ€Œβ€β€‹ο»Ώβ€Œο»Ώβ€Œβ€‹β€Œβ€β€β€Œβ€Œο»Ώβ€Œβ€β€Œβ€β€Œβ€Œβ€‹ο»Ώο»Ώβ€Œβ€Œο»Ώβ€‹β€‹β€Œο»Ώβ€Œβ€Œβ€Œβ€β€‹β€β€Œβ€ο»Ώβ€‹β€Œβ€β€β€Œβ€Œο»Ώβ€‹ο»Ώβ€Œβ€β€β€‹β€Œβ€β€Œβ€Œβ€Œβ€β€Œβ€‹β€‹β€β€‹β€β€Œο»Ώο»Ώβ€Œ

These files can be easily extracted from the PCAP by doing: File -> Export Objects -> HTTP -> Save All. While these files all have the same name, one of these files is different and can be determined by analyzing file size or hash. This unique file will then need to be analyzed further.β€‹β€‹β€‹β€‹β€Œο»Ώβ€ο»Ώβ€‹β€β€‹β€β€Œβ€ο»Ώο»Ώβ€Œο»Ώβ€‹β€β€Œβ€β€β€Œβ€Œβ€β€Œο»Ώβ€Œβ€β€β€Œβ€Œβ€ο»Ώβ€β€‹β€β€‹β€β€‹ο»Ώβ€β€β€‹β€β€‹β€β€Œο»Ώβ€‹ο»Ώβ€Œβ€β€‹β€Œβ€Œβ€ο»Ώβ€β€Œβ€β€β€Œβ€Œο»Ώβ€Œβ€‹β€Œο»Ώβ€β€Œβ€‹β€ο»Ώβ€β€Œβ€β€β€Œβ€Œβ€ο»Ώο»Ώβ€‹β€β€‹β€β€‹β€ο»Ώβ€‹β€‹β€β€‹β€β€Œβ€β€β€‹β€Œο»Ώβ€‹β€β€Œβ€β€Œβ€Œβ€Œβ€β€Œβ€β€‹β€β€‹β€β€‹ο»Ώβ€β€β€‹β€β€‹β€β€Œβ€β€β€‹β€Œο»Ώβ€Œβ€‹β€Œο»Ώβ€Œβ€‹β€Œο»Ώβ€‹β€‹β€Œο»Ώβ€‹ο»Ώβ€‹ο»Ώβ€β€β€‹β€ο»Ώο»Ώβ€‹β€ο»Ώο»Ώβ€Œβ€β€β€Œβ€Œβ€ο»Ώβ€β€Œο»Ώβ€Œβ€‹β€Œβ€β€Œβ€Œβ€Œβ€ο»Ώβ€‹β€‹ο»Ώβ€Œβ€‹β€‹ο»Ώβ€Œο»Ώβ€‹ο»Ώβ€‹β€Œβ€‹β€ο»Ώβ€β€Œο»Ώβ€‹ο»Ώβ€Œβ€β€‹β€Œβ€Œβ€ο»Ώβ€β€Œβ€β€β€Œβ€Œο»Ώβ€Œβ€‹β€Œο»Ώβ€β€Œβ€‹β€ο»Ώβ€β€Œο»Ώβ€‹ο»Ώβ€Œο»Ώβ€Œβ€‹β€Œο»Ώβ€Œβ€Œβ€Œβ€β€Œβ€‹β€Œβ€β€β€Œβ€Œβ€ο»Ώο»Ώβ€‹β€ο»Ώο»Ώβ€Œβ€β€β€Œβ€Œβ€ο»Ώβ€β€Œο»Ώβ€Œβ€‹β€Œβ€β€Œβ€Œβ€Œβ€ο»Ώβ€β€Œο»Ώβ€Œβ€‹β€‹β€ο»Ώο»Ώβ€Œβ€β€Œβ€Œβ€Œβ€β€Œβ€‹β€Œβ€β€β€Œβ€Œο»Ώβ€Œβ€‹β€‹β€ο»Ώο»Ώβ€Œβ€ο»Ώβ€Œβ€Œβ€ο»Ώο»Ώβ€Œβ€β€Œβ€‹β€Œβ€β€Œβ€Œβ€‹ο»Ώο»Ώβ€Œβ€Œο»Ώβ€‹β€‹β€Œο»Ώβ€‹β€β€Œβ€β€Œβ€Œβ€Œο»Ώβ€‹ο»Ώβ€Œβ€β€Œβ€Œβ€Œβ€ο»Ώβ€β€Œο»Ώβ€Œβ€‹β€Œβ€β€‹β€Œβ€Œο»Ώβ€Œβ€‹β€Œβ€β€β€Œβ€Œβ€ο»Ώο»Ώβ€Œβ€ο»Ώβ€β€‹ο»Ώβ€ο»Ώβ€Œβ€β€β€Œβ€Œβ€β€Œβ€‹β€‹ο»Ώο»Ώβ€Œβ€Œβ€β€Œο»Ώβ€Œο»Ώβ€‹β€‹β€Œβ€β€ο»Ώβ€Œβ€Œβ€Œβ€β€Œβ€β€‹β€Œβ€Œο»Ώβ€Œβ€‹β€Œο»Ώβ€Œβ€Œβ€Œβ€β€Œβ€β€‹ο»Ώβ€Œβ€β€Œβ€Œβ€Œβ€Œβ€Œβ€ο»Ώβ€Œβ€Œβ€Œβ€‹β€Œβ€Œο»Ώβ€Œβ€β€Œο»Ώβ€Œβ€Œβ€Œβ€‹ο»Ώο»Ώβ€Œβ€ο»Ώβ€‹β€Œβ€β€Œβ€β€Œο»Ώβ€β€β€‹ο»Ώβ€Œβ€‹β€Œβ€ο»Ώβ€β€Œβ€‹β€Œο»Ώβ€Œβ€‹ο»Ώο»Ώβ€‹ο»Ώβ€ο»Ώβ€Œο»Ώβ€Œβ€‹β€Œο»Ώβ€β€Œβ€Œο»Ώβ€‹β€‹β€Œβ€β€Œβ€Œβ€‹ο»Ώο»Ώβ€Œβ€Œβ€β€‹β€β€Œβ€ο»Ώβ€‹β€Œβ€ο»Ώο»Ώβ€Œβ€β€Œο»Ώβ€‹ο»Ώβ€ο»Ώβ€Œο»Ώβ€‹β€‹β€Œβ€β€‹β€Œβ€Œο»Ώβ€Œβ€‹β€Œβ€β€β€‹β€‹ο»Ώο»Ώβ€Œβ€Œο»Ώβ€‹β€‹β€Œβ€β€‹β€Œβ€Œβ€β€Œο»Ώβ€Œβ€β€Œβ€Œβ€Œβ€‹β€‹β€β€Œο»Ώβ€Œβ€Œβ€Œβ€β€β€Œβ€Œβ€ο»Ώβ€‹β€Œβ€β€Œβ€‹β€Œβ€β€Œβ€Œβ€Œο»Ώβ€‹β€β€‹β€β€Œβ€Œβ€‹ο»Ώβ€Œβ€Œβ€Œβ€‹β€‹β€β€Œβ€Œο»Ώο»Ώβ€Œβ€β€ο»Ώβ€Œβ€β€Œβ€Œβ€Œο»Ώβ€β€Œβ€‹β€β€Œβ€Œβ€‹ο»Ώβ€‹ο»Ώβ€Œβ€‹β€Œβ€‹β€‹β€β€Œβ€Œβ€‹ο»Ώβ€‹ο»Ώβ€Œβ€‹β€Œβ€‹β€‹β€β€Œβ€Œβ€‹ο»Ώβ€‹β€β€‹ο»Ώβ€‹β€β€Œβ€‹β€β€β€‹ο»Ώβ€‹β€‹β€‹ο»Ώβ€Œο»Ώβ€Œο»Ώβ€β€β€‹β€ο»Ώβ€Œβ€Œβ€β€β€Œβ€Œβ€Œβ€‹β€β€Œβ€β€‹β€β€Œβ€ο»Ώβ€Œβ€Œβ€β€β€Œβ€Œβ€Œβ€‹β€‹β€Œβ€Œβ€Œβ€‹β€‹β€β€Œβ€Œβ€‹ο»Ώβ€‹β€β€‹ο»Ώβ€‹β€β€‹β€β€Œβ€Œβ€‹ο»Ώβ€Œβ€Œβ€Œβ€‹β€Œβ€‹β€‹β€ο»Ώβ€β€Œο»Ώβ€‹β€β€Œβ€β€β€Œβ€Œβ€β€‹ο»Ώβ€Œβ€β€β€‹β€Œβ€Œβ€Œβ€‹β€Œβ€β€Œβ€Œβ€Œο»Ώβ€β€‹β€Œο»Ώβ€Œβ€‹β€‹β€β€Œβ€Œβ€‹ο»Ώβ€Œβ€Œβ€Œβ€‹β€‹β€β€Œβ€Œο»Ώο»Ώβ€Œβ€β€ο»Ώβ€Œβ€β€Œβ€Œβ€Œο»Ώβ€β€Œβ€‹β€β€Œβ€Œβ€‹ο»Ώβ€‹ο»Ώβ€Œβ€‹β€Œβ€‹β€‹β€β€Œβ€Œβ€‹ο»Ώβ€‹ο»Ώβ€Œβ€‹β€Œβ€‹β€‹β€β€Œβ€Œβ€‹ο»Ώβ€‹β€β€‹ο»Ώβ€‹β€β€Œβ€‹β€‹β€Œβ€‹ο»Ώβ€‹ο»Ώβ€Œβ€Œβ€‹ο»Ώβ€Œβ€ο»Ώβ€Œβ€‹ο»Ώβ€‹ο»Ώβ€Œβ€‹β€β€β€Œβ€β€Œβ€Œβ€Œο»Ώβ€Œβ€Œβ€‹ο»Ώβ€Œβ€‹β€Œβ€β€‹ο»Ώβ€Œο»Ώβ€β€‹β€Œβ€Œβ€β€‹β€‹β€β€Œβ€Œβ€‹ο»Ώβ€‹β€β€‹ο»Ώβ€‹β€β€‹β€β€Œβ€Œβ€‹ο»Ώβ€Œβ€Œβ€Œβ€‹β€Œβ€‹β€‹β€ο»Ώβ€β€Œβ€β€‹ο»Ώβ€Œβ€β€β€‹β€Œβ€β€β€Œβ€Œβ€ο»Ώβ€‹β€Œβ€β€Œβ€‹β€Œο»Ώβ€‹β€β€Œβ€β€Œβ€Œβ€Œβ€ο»Ώβ€β€‹β€β€Œβ€Œβ€‹ο»Ώβ€Œβ€Œβ€Œβ€‹β€‹β€β€Œβ€Œο»Ώο»Ώβ€Œβ€β€ο»Ώβ€Œβ€β€Œβ€Œβ€Œο»Ώβ€β€Œβ€‹β€β€Œβ€Œβ€‹ο»Ώβ€‹ο»Ώβ€Œβ€‹β€Œβ€‹β€‹β€β€Œβ€Œβ€‹ο»Ώβ€‹ο»Ώβ€Œβ€‹β€Œβ€‹β€‹β€β€Œβ€Œβ€‹ο»Ώβ€‹β€β€‹ο»Ώβ€‹β€β€Œβ€Œβ€β€Œβ€Œο»Ώβ€‹β€β€Œβ€‹β€‹β€β€‹ο»Ώβ€β€Œβ€Œβ€‹β€β€Œβ€Œβ€Œβ€Œβ€‹β€‹ο»Ώβ€Œβ€Œβ€Œο»Ώβ€Œβ€‹β€Œο»Ώβ€Œβ€β€Œβ€‹β€β€Œβ€Œβ€‹β€‹β€β€Œο»Ώβ€‹β€Œβ€‹β€β€Œβ€Œβ€‹ο»Ώβ€‹β€β€‹ο»Ώβ€‹β€β€‹β€β€Œβ€Œβ€‹ο»Ώβ€Œβ€Œβ€Œβ€‹β€Œβ€‹β€‹β€ο»Ώβ€β€Œο»Ώβ€Œβ€‹β€Œβ€β€Œβ€Œβ€Œο»Ώβ€β€‹β€Œο»Ώβ€Œβ€‹β€‹ο»Ώο»Ώο»Ώβ€Œβ€β€‹β€β€Œβ€β€‹β€Œβ€Œο»Ώβ€‹ο»Ώβ€Œβ€β€Œβ€Œβ€Œβ€Œβ€Œβ€Œβ€Œο»Ώβ€‹β€β€Œβ€ο»Ώβ€‹β€‹ο»Ώο»Ώβ€Œβ€Œβ€β€β€‹β€Œο»Ώβ€Œβ€‹β€Œο»Ώβ€Œβ€‹β€Œο»Ώβ€‹β€‹β€Œο»Ώβ€‹ο»Ώβ€‹β€β€Œβ€Œβ€‹ο»Ώβ€‹ο»Ώβ€Œβ€‹β€‹β€Œβ€‹β€β€Œβ€Œβ€‹ο»Ώβ€‹β€β€Œβ€‹β€Œβ€β€‹β€β€Œβ€Œβ€‹ο»Ώβ€‹β€β€Œβ€‹β€Œβ€β€Œβ€β€β€Œβ€Œβ€ο»Ώβ€β€Œο»Ώβ€Œβ€‹β€Œβ€β€Œβ€Œβ€Œβ€ο»Ώβ€‹β€‹ο»Ώβ€Œβ€‹β€‹ο»Ώβ€Œο»Ώβ€‹ο»Ώβ€‹β€Œβ€‹β€ο»Ώβ€β€Œο»Ώβ€‹ο»Ώβ€Œβ€β€‹β€Œβ€Œβ€ο»Ώβ€β€Œβ€β€β€Œβ€Œο»Ώβ€Œβ€‹β€Œο»Ώβ€β€Œβ€‹β€ο»Ώβ€β€Œο»Ώβ€‹ο»Ώβ€Œο»Ώβ€Œβ€‹β€Œο»Ώβ€Œβ€Œβ€Œβ€β€Œβ€‹β€Œβ€β€β€Œβ€Œβ€ο»Ώο»Ώβ€‹β€β€Œβ€β€Œβ€β€β€Œβ€Œβ€β€Œβ€‹β€‹ο»Ώο»Ώβ€Œβ€Œβ€β€Œο»Ώβ€Œο»Ώβ€‹β€‹β€Œβ€β€ο»Ώβ€Œβ€Œβ€Œβ€β€Œβ€β€‹β€Œβ€Œο»Ώβ€Œβ€‹β€Œο»Ώβ€Œβ€Œβ€Œβ€β€Œβ€β€‹ο»Ώβ€Œβ€β€Œβ€Œβ€Œβ€Œβ€Œβ€ο»Ώβ€Œβ€Œβ€Œβ€‹β€Œβ€Œο»Ώβ€Œβ€β€Œο»Ώβ€Œβ€Œβ€Œβ€‹ο»Ώο»Ώβ€Œβ€ο»Ώβ€‹β€Œβ€β€Œβ€β€Œο»Ώβ€β€β€‹ο»Ώβ€Œβ€‹β€Œβ€ο»Ώβ€β€Œβ€‹β€Œο»Ώβ€Œβ€‹ο»Ώο»Ώβ€‹β€β€Œβ€β€Œο»Ώβ€Œβ€‹β€Œο»Ώβ€β€Œβ€Œο»Ώβ€‹β€‹β€Œβ€β€Œβ€Œβ€‹ο»Ώο»Ώβ€Œβ€Œβ€β€‹β€β€Œβ€ο»Ώβ€‹β€Œβ€ο»Ώο»Ώβ€Œβ€β€Œο»Ώβ€‹β€β€Œβ€β€Œο»Ώβ€‹β€‹β€Œβ€β€‹β€Œβ€Œο»Ώβ€Œβ€‹β€Œβ€β€β€‹β€‹ο»Ώο»Ώβ€Œβ€Œο»Ώβ€‹β€‹β€Œβ€β€‹β€Œβ€Œβ€β€Œο»Ώβ€Œβ€β€Œβ€Œβ€Œβ€‹β€‹β€β€Œο»Ώβ€Œβ€Œβ€Œβ€β€β€Œβ€Œβ€ο»Ώβ€‹β€Œβ€β€Œβ€‹β€Œβ€β€Œβ€Œβ€Œο»Ώβ€‹β€β€‹β€β€Œβ€Œβ€‹ο»Ώβ€Œβ€Œβ€Œβ€‹β€‹β€β€Œβ€Œο»Ώο»Ώβ€Œβ€β€ο»Ώβ€Œβ€β€Œβ€Œβ€Œο»Ώβ€β€Œβ€‹β€β€Œβ€Œβ€‹ο»Ώβ€‹ο»Ώβ€Œβ€‹β€Œβ€‹β€‹β€β€Œβ€Œβ€‹ο»Ώβ€‹ο»Ώβ€Œβ€‹β€Œβ€‹β€‹β€β€Œβ€Œβ€‹ο»Ώβ€‹β€β€‹ο»Ώβ€‹β€β€Œβ€‹β€β€β€‹ο»Ώβ€‹β€‹β€‹ο»Ώβ€Œο»Ώβ€Œο»Ώβ€β€β€‹β€ο»Ώβ€Œβ€Œβ€β€β€Œβ€Œβ€Œβ€‹β€β€Œβ€β€‹β€β€Œβ€ο»Ώβ€Œβ€Œβ€β€β€Œβ€Œβ€Œβ€‹β€‹β€Œβ€Œβ€Œβ€‹β€‹β€β€Œβ€Œβ€‹ο»Ώβ€‹β€β€‹ο»Ώβ€‹β€β€‹β€β€Œβ€Œβ€‹ο»Ώβ€Œβ€Œβ€Œβ€‹β€Œβ€‹β€‹β€ο»Ώβ€β€Œο»Ώβ€‹β€β€Œβ€β€β€Œβ€Œβ€β€‹ο»Ώβ€Œβ€β€β€‹β€Œβ€Œβ€Œβ€‹β€Œβ€β€Œβ€Œβ€Œο»Ώβ€β€‹β€Œο»Ώβ€Œβ€‹β€‹β€β€Œβ€Œβ€‹ο»Ώβ€Œβ€Œβ€Œβ€‹β€‹β€β€Œβ€Œο»Ώο»Ώβ€Œβ€β€ο»Ώβ€Œβ€β€Œβ€Œβ€Œο»Ώβ€β€Œβ€‹β€β€Œβ€Œβ€‹ο»Ώβ€‹ο»Ώβ€Œβ€‹β€Œβ€‹β€‹β€β€Œβ€Œβ€‹ο»Ώβ€‹ο»Ώβ€Œβ€‹β€Œβ€‹β€‹β€β€Œβ€Œβ€‹ο»Ώβ€‹β€β€‹ο»Ώβ€‹β€β€Œβ€‹β€‹β€Œβ€‹ο»Ώβ€‹ο»Ώβ€Œβ€Œβ€‹ο»Ώβ€Œβ€ο»Ώβ€Œβ€‹ο»Ώβ€‹ο»Ώβ€Œβ€‹β€β€β€Œβ€β€Œβ€Œβ€Œο»Ώβ€Œβ€Œβ€‹ο»Ώβ€Œβ€‹β€Œβ€β€‹ο»Ώβ€Œο»Ώβ€β€‹β€Œβ€Œβ€β€‹β€‹β€β€Œβ€Œβ€‹ο»Ώβ€‹β€β€‹ο»Ώβ€‹β€β€‹β€β€Œβ€Œβ€‹ο»Ώβ€Œβ€Œβ€Œβ€‹β€Œβ€‹β€‹β€ο»Ώβ€β€Œβ€β€‹ο»Ώβ€Œβ€β€β€‹β€Œβ€β€β€Œβ€Œβ€ο»Ώβ€‹β€Œβ€β€Œβ€‹β€Œο»Ώβ€‹β€β€Œβ€β€Œβ€Œβ€Œβ€ο»Ώβ€β€‹β€β€Œβ€Œβ€‹ο»Ώβ€Œβ€Œβ€Œβ€‹β€‹β€β€Œβ€Œο»Ώο»Ώβ€Œβ€β€ο»Ώβ€Œβ€β€Œβ€Œβ€Œο»Ώβ€β€Œβ€‹β€β€Œβ€Œβ€‹ο»Ώβ€‹ο»Ώβ€Œβ€‹β€Œβ€‹β€‹β€β€Œβ€Œβ€‹ο»Ώβ€‹ο»Ώβ€Œβ€‹β€Œβ€‹β€‹β€β€Œβ€Œβ€‹ο»Ώβ€‹β€β€‹ο»Ώβ€‹β€β€Œβ€Œβ€β€Œβ€Œο»Ώβ€‹β€β€Œβ€‹β€‹β€β€‹ο»Ώβ€β€Œβ€Œβ€‹β€β€Œβ€Œβ€Œβ€Œβ€‹β€‹ο»Ώβ€Œβ€Œβ€Œο»Ώβ€Œβ€‹β€Œο»Ώβ€Œβ€β€Œβ€‹β€β€Œβ€Œβ€‹β€‹β€β€Œο»Ώβ€‹β€Œβ€‹β€β€Œβ€Œβ€‹ο»Ώβ€‹β€β€‹ο»Ώβ€‹β€β€‹β€β€Œβ€Œβ€‹ο»Ώβ€Œβ€Œβ€Œβ€‹β€Œβ€‹β€‹β€ο»Ώβ€β€Œο»Ώβ€Œβ€‹β€Œβ€β€Œβ€Œβ€Œο»Ώβ€β€‹β€Œο»Ώβ€Œβ€‹β€‹β€β€Œβ€β€Œο»Ώβ€‹β€‹β€Œβ€β€Œβ€Œβ€Œο»Ώβ€‹β€β€Œο»Ώβ€‹ο»Ώβ€Œο»Ώβ€‹β€‹β€Œβ€β€Œβ€Œβ€Œβ€β€‹ο»Ώβ€Œο»Ώβ€Œβ€‹β€Œβ€β€β€Œβ€Œο»Ώβ€Œβ€β€Œβ€β€Œβ€Œβ€‹ο»Ώο»Ώβ€Œβ€Œο»Ώβ€‹β€‹β€Œο»Ώβ€Œβ€Œβ€Œβ€β€‹β€β€Œβ€ο»Ώβ€‹β€Œβ€β€β€Œβ€Œο»Ώβ€‹ο»Ώβ€Œβ€β€β€‹β€Œβ€β€Œβ€Œβ€Œβ€β€Œβ€‹β€‹β€β€‹β€β€Œο»Ώο»Ώβ€Œ

[Image: Image for post]β€‹β€‹β€‹β€‹β€Œο»Ώβ€ο»Ώβ€‹β€β€‹β€β€Œβ€ο»Ώο»Ώβ€Œο»Ώβ€‹β€β€Œβ€β€β€Œβ€Œβ€β€Œο»Ώβ€Œβ€β€β€Œβ€Œβ€ο»Ώβ€β€‹β€β€‹β€β€‹ο»Ώβ€β€β€‹β€β€‹β€β€Œο»Ώβ€‹ο»Ώβ€Œβ€β€‹β€Œβ€Œβ€ο»Ώβ€β€Œβ€β€β€Œβ€Œο»Ώβ€Œβ€‹β€Œο»Ώβ€β€Œβ€‹β€ο»Ώβ€β€Œβ€β€β€Œβ€Œβ€ο»Ώο»Ώβ€‹β€β€‹β€β€‹β€ο»Ώβ€‹β€‹β€β€‹β€β€Œβ€β€β€‹β€Œο»Ώβ€‹β€β€Œβ€β€Œβ€Œβ€Œβ€β€Œβ€β€‹β€β€‹β€β€‹ο»Ώβ€β€β€‹β€β€‹β€β€Œβ€β€β€‹β€Œο»Ώβ€Œβ€‹β€Œο»Ώβ€Œβ€‹β€Œο»Ώβ€‹β€‹β€Œο»Ώβ€‹ο»Ώβ€‹ο»Ώβ€β€β€‹β€ο»Ώο»Ώβ€‹β€ο»Ώο»Ώβ€Œβ€β€β€Œβ€Œβ€ο»Ώβ€β€Œο»Ώβ€Œβ€‹β€Œβ€β€Œβ€Œβ€Œβ€ο»Ώβ€‹β€‹ο»Ώβ€Œβ€‹β€‹ο»Ώβ€Œο»Ώβ€‹ο»Ώβ€‹β€Œβ€‹β€ο»Ώβ€β€Œο»Ώβ€‹ο»Ώβ€Œβ€β€‹β€Œβ€Œβ€ο»Ώβ€β€Œβ€β€β€Œβ€Œο»Ώβ€Œβ€‹β€Œο»Ώβ€β€Œβ€‹β€ο»Ώβ€β€Œο»Ώβ€‹ο»Ώβ€Œο»Ώβ€Œβ€‹β€Œο»Ώβ€Œβ€Œβ€Œβ€β€Œβ€‹β€Œβ€β€β€Œβ€Œβ€ο»Ώο»Ώβ€‹β€ο»Ώο»Ώβ€Œβ€β€β€Œβ€Œβ€ο»Ώβ€β€Œο»Ώβ€Œβ€‹β€Œβ€β€Œβ€Œβ€Œβ€ο»Ώβ€β€Œο»Ώβ€Œβ€‹β€‹β€ο»Ώο»Ώβ€Œβ€β€Œβ€Œβ€Œβ€β€Œβ€‹β€Œβ€β€β€Œβ€Œο»Ώβ€Œβ€‹β€‹β€ο»Ώο»Ώβ€Œβ€ο»Ώβ€Œβ€Œβ€ο»Ώο»Ώβ€Œβ€β€Œβ€‹β€Œβ€β€Œβ€Œβ€‹ο»Ώο»Ώβ€Œβ€Œο»Ώβ€‹β€‹β€Œο»Ώβ€‹β€β€Œβ€β€Œβ€Œβ€Œο»Ώβ€‹ο»Ώβ€Œβ€β€Œβ€Œβ€Œβ€ο»Ώβ€β€Œο»Ώβ€Œβ€‹β€Œβ€β€‹β€Œβ€Œο»Ώβ€Œβ€‹β€Œβ€β€β€Œβ€Œβ€ο»Ώο»Ώβ€Œβ€ο»Ώβ€β€‹ο»Ώβ€ο»Ώβ€Œβ€β€β€Œβ€Œβ€β€Œβ€‹β€‹ο»Ώο»Ώβ€Œβ€Œβ€β€Œο»Ώβ€Œο»Ώβ€‹β€‹β€Œβ€β€ο»Ώβ€Œβ€Œβ€Œβ€β€Œβ€β€‹β€Œβ€Œο»Ώβ€Œβ€‹β€Œο»Ώβ€Œβ€Œβ€Œβ€β€Œβ€β€‹ο»Ώβ€Œβ€β€Œβ€Œβ€Œβ€Œβ€Œβ€ο»Ώβ€Œβ€Œβ€Œβ€‹β€Œβ€Œο»Ώβ€Œβ€β€Œο»Ώβ€Œβ€Œβ€Œβ€‹ο»Ώο»Ώβ€Œβ€ο»Ώβ€‹β€Œβ€β€Œβ€β€Œο»Ώβ€β€β€‹ο»Ώβ€Œβ€‹β€Œβ€ο»Ώβ€β€Œβ€‹β€Œο»Ώβ€Œβ€‹ο»Ώο»Ώβ€‹ο»Ώβ€ο»Ώβ€Œο»Ώβ€Œβ€‹β€Œο»Ώβ€β€Œβ€Œο»Ώβ€‹β€‹β€Œβ€β€Œβ€Œβ€‹ο»Ώο»Ώβ€Œβ€Œβ€β€‹β€β€Œβ€ο»Ώβ€‹β€Œβ€ο»Ώο»Ώβ€Œβ€β€Œο»Ώβ€‹ο»Ώβ€ο»Ώβ€Œο»Ώβ€‹β€‹β€Œβ€β€‹β€Œβ€Œο»Ώβ€Œβ€‹β€Œβ€β€β€‹β€‹ο»Ώο»Ώβ€Œβ€Œο»Ώβ€‹β€‹β€Œβ€β€‹β€Œβ€Œβ€β€Œο»Ώβ€Œβ€β€Œβ€Œβ€Œβ€‹β€‹β€β€Œο»Ώβ€Œβ€Œβ€Œβ€β€β€Œβ€Œβ€ο»Ώβ€‹β€Œβ€β€Œβ€‹β€Œβ€β€Œβ€Œβ€Œο»Ώβ€‹β€β€‹β€β€Œβ€Œβ€‹ο»Ώβ€Œβ€Œβ€Œβ€‹β€‹β€β€Œβ€Œο»Ώο»Ώβ€Œβ€β€ο»Ώβ€Œβ€β€Œβ€Œβ€Œο»Ώβ€β€Œβ€‹β€β€Œβ€Œβ€‹ο»Ώβ€‹ο»Ώβ€Œβ€‹β€Œβ€‹β€‹β€β€Œβ€Œβ€‹ο»Ώβ€‹ο»Ώβ€Œβ€‹β€Œβ€‹β€‹β€β€Œβ€Œβ€‹ο»Ώβ€‹β€β€‹ο»Ώβ€‹β€β€Œβ€‹β€β€β€‹ο»Ώβ€‹β€‹β€‹ο»Ώβ€Œο»Ώβ€Œο»Ώβ€β€β€‹β€ο»Ώβ€Œβ€Œβ€β€β€Œβ€Œβ€Œβ€‹β€β€Œβ€β€‹β€β€Œβ€ο»Ώβ€Œβ€Œβ€β€β€Œβ€Œβ€Œβ€‹β€‹β€Œβ€Œβ€Œβ€‹β€‹β€β€Œβ€Œβ€‹ο»Ώβ€‹β€β€‹ο»Ώβ€‹β€β€‹β€β€Œβ€Œβ€‹ο»Ώβ€Œβ€Œβ€Œβ€‹β€Œβ€‹β€‹β€ο»Ώβ€β€Œο»Ώβ€‹β€β€Œβ€β€β€Œβ€Œβ€β€‹ο»Ώβ€Œβ€β€β€‹β€Œβ€Œβ€Œβ€‹β€Œβ€β€Œβ€Œβ€Œο»Ώβ€β€‹β€Œο»Ώβ€Œβ€‹β€‹β€β€Œβ€Œβ€‹ο»Ώβ€Œβ€Œβ€Œβ€‹β€‹β€β€Œβ€Œο»Ώο»Ώβ€Œβ€β€ο»Ώβ€Œβ€β€Œβ€Œβ€Œο»Ώβ€β€Œβ€‹β€β€Œβ€Œβ€‹ο»Ώβ€‹ο»Ώβ€Œβ€‹β€Œβ€‹β€‹β€β€Œβ€Œβ€‹ο»Ώβ€‹ο»Ώβ€Œβ€‹β€Œβ€‹β€‹β€β€Œβ€Œβ€‹ο»Ώβ€‹β€β€‹ο»Ώβ€‹β€β€Œβ€‹β€‹β€β€‹ο»Ώβ€Œβ€β€Œβ€Œβ€Œβ€β€Œβ€ο»Ώβ€β€Œο»Ώβ€Œο»Ώβ€Œβ€‹β€‹ο»Ώβ€Œβ€Œβ€β€‹β€Œβ€Œβ€Œο»Ώβ€‹ο»Ώβ€Œβ€‹β€Œο»Ώβ€β€Œβ€Œο»Ώβ€Œβ€‹β€Œβ€Œο»Ώο»Ώβ€‹β€β€Œβ€Œβ€‹ο»Ώβ€‹β€β€‹ο»Ώβ€‹β€β€‹β€β€Œβ€Œβ€‹ο»Ώβ€Œβ€Œβ€Œβ€‹β€Œβ€‹β€‹β€ο»Ώβ€β€Œβ€β€‹ο»Ώβ€Œβ€β€β€‹β€Œβ€β€β€Œβ€Œβ€ο»Ώβ€‹β€Œβ€β€Œβ€‹β€Œο»Ώβ€‹β€β€Œβ€β€Œβ€Œβ€Œβ€ο»Ώβ€β€‹β€β€Œβ€Œβ€‹ο»Ώβ€Œβ€Œβ€Œβ€‹β€‹β€β€Œβ€Œο»Ώο»Ώβ€Œβ€β€ο»Ώβ€Œβ€β€Œβ€Œβ€Œο»Ώβ€β€Œβ€‹β€β€Œβ€Œβ€‹ο»Ώβ€‹ο»Ώβ€Œβ€‹β€Œβ€‹β€‹β€β€Œβ€Œβ€‹ο»Ώβ€‹ο»Ώβ€Œβ€‹β€Œβ€‹β€‹β€β€Œβ€Œβ€‹ο»Ώβ€‹β€β€‹ο»Ώβ€‹β€β€Œβ€‹β€Œο»Ώβ€Œβ€‹β€Œβ€‹β€Œβ€‹ο»Ώβ€β€Œβ€‹β€‹ο»Ώβ€Œβ€β€β€Œβ€Œβ€‹β€β€β€Œβ€β€ο»Ώβ€Œβ€β€‹β€Œβ€Œβ€‹ο»Ώβ€β€Œβ€Œβ€Œβ€Œβ€Œβ€Œβ€Œβ€Œβ€Œβ€‹β€β€‹β€‹β€β€Œβ€Œβ€‹ο»Ώβ€‹β€β€‹ο»Ώβ€‹β€β€‹β€β€Œβ€Œβ€‹ο»Ώβ€Œβ€Œβ€Œβ€‹β€Œβ€‹β€‹β€ο»Ώβ€β€Œο»Ώβ€Œβ€‹β€Œβ€β€Œβ€Œβ€Œο»Ώβ€β€‹β€Œο»Ώβ€Œβ€‹β€‹ο»Ώο»Ώο»Ώβ€Œβ€β€‹β€β€Œβ€β€‹β€Œβ€Œο»Ώβ€‹ο»Ώβ€Œβ€β€Œβ€Œβ€Œβ€Œβ€Œβ€Œβ€Œο»Ώβ€‹β€β€Œβ€ο»Ώβ€‹β€‹ο»Ώο»Ώβ€Œβ€Œβ€β€β€‹β€Œο»Ώβ€Œβ€‹β€Œο»Ώβ€Œβ€‹β€Œο»Ώβ€‹β€‹β€Œο»Ώβ€‹ο»Ώβ€‹β€β€Œβ€Œβ€‹ο»Ώβ€‹ο»Ώβ€Œβ€‹β€‹β€Œβ€‹β€β€Œβ€Œβ€‹ο»Ώβ€‹β€β€Œβ€‹β€Œβ€β€‹β€β€Œβ€Œβ€‹ο»Ώβ€‹β€β€Œβ€‹β€Œβ€β€Œβ€β€β€Œβ€Œβ€ο»Ώβ€β€Œο»Ώβ€Œβ€‹β€Œβ€β€Œβ€Œβ€Œβ€ο»Ώβ€‹β€‹ο»Ώβ€Œβ€‹β€‹ο»Ώβ€Œο»Ώβ€‹ο»Ώβ€‹β€Œβ€‹β€ο»Ώβ€β€Œο»Ώβ€‹ο»Ώβ€Œβ€β€‹β€Œβ€Œβ€ο»Ώβ€β€Œβ€β€β€Œβ€Œο»Ώβ€Œβ€‹β€Œο»Ώβ€β€Œβ€‹β€ο»Ώβ€β€Œο»Ώβ€‹ο»Ώβ€Œο»Ώβ€Œβ€‹β€Œο»Ώβ€Œβ€Œβ€Œβ€β€Œβ€‹β€Œβ€β€β€Œβ€Œβ€ο»Ώο»Ώβ€‹β€β€Œβ€β€Œβ€β€β€Œβ€Œβ€β€Œβ€‹β€‹ο»Ώο»Ώβ€Œβ€Œβ€β€Œο»Ώβ€Œο»Ώβ€‹β€‹β€Œβ€β€ο»Ώβ€Œβ€Œβ€Œβ€β€Œβ€β€‹β€Œβ€Œο»Ώβ€Œβ€‹β€Œο»Ώβ€Œβ€Œβ€Œβ€β€Œβ€β€‹ο»Ώβ€Œβ€β€Œβ€Œβ€Œβ€Œβ€Œβ€ο»Ώβ€Œβ€Œβ€Œβ€‹β€Œβ€Œο»Ώβ€Œβ€β€Œο»Ώβ€Œβ€Œβ€Œβ€‹ο»Ώο»Ώβ€Œβ€ο»Ώβ€‹β€Œβ€β€Œβ€β€Œο»Ώβ€β€β€‹ο»Ώβ€Œβ€‹β€Œβ€ο»Ώβ€β€Œβ€‹β€Œο»Ώβ€Œβ€‹ο»Ώο»Ώβ€‹β€β€Œβ€β€Œο»Ώβ€Œβ€‹β€Œο»Ώβ€β€Œβ€Œο»Ώβ€‹β€‹β€Œβ€β€Œβ€Œβ€‹ο»Ώο»Ώβ€Œβ€Œβ€β€‹β€β€Œβ€ο»Ώβ€‹β€Œβ€ο»Ώο»Ώβ€Œβ€β€Œο»Ώβ€‹β€β€Œβ€β€Œο»Ώβ€‹β€‹β€Œβ€β€‹β€Œβ€Œο»Ώβ€Œβ€‹β€Œβ€β€β€‹β€‹ο»Ώο»Ώβ€Œβ€Œο»Ώβ€‹β€‹β€Œβ€β€‹β€Œβ€Œβ€β€Œο»Ώβ€Œβ€β€Œβ€Œβ€Œβ€‹β€‹β€β€Œο»Ώβ€Œβ€Œβ€Œβ€β€β€Œβ€Œβ€ο»Ώβ€‹β€Œβ€β€Œβ€‹β€Œβ€β€Œβ€Œβ€Œο»Ώβ€‹β€β€‹β€β€Œβ€Œβ€‹ο»Ώβ€Œβ€Œβ€Œβ€‹β€‹β€β€Œβ€Œο»Ώο»Ώβ€Œβ€β€ο»Ώβ€Œβ€β€Œβ€Œβ€Œο»Ώβ€β€Œβ€‹β€β€Œβ€Œβ€‹ο»Ώβ€‹ο»Ώβ€Œβ€‹β€Œβ€‹β€‹β€β€Œβ€Œβ€‹ο»Ώβ€‹ο»Ώβ€Œβ€‹β€Œβ€‹β€‹β€β€Œβ€Œβ€‹ο»Ώβ€‹β€β€‹ο»Ώβ€‹β€β€Œβ€‹β€β€β€‹ο»Ώβ€‹β€‹β€‹ο»Ώβ€Œο»Ώβ€Œο»Ώβ€β€β€‹β€ο»Ώβ€Œβ€Œβ€β€β€Œβ€Œβ€Œβ€‹β€β€Œβ€β€‹β€β€Œβ€ο»Ώβ€Œβ€Œβ€β€β€Œβ€Œβ€Œβ€‹β€‹β€Œβ€Œβ€Œβ€‹β€‹β€β€Œβ€Œβ€‹ο»Ώβ€‹β€β€‹ο»Ώβ€‹β€β€‹β€β€Œβ€Œβ€‹ο»Ώβ€Œβ€Œβ€Œβ€‹β€Œβ€‹β€‹β€ο»Ώβ€β€Œο»Ώβ€‹β€β€Œβ€β€β€Œβ€Œβ€β€‹ο»Ώβ€Œβ€β€β€‹β€Œβ€Œβ€Œβ€‹β€Œβ€β€Œβ€Œβ€Œο»Ώβ€β€‹β€Œο»Ώβ€Œβ€‹β€‹β€β€Œβ€Œβ€‹ο»Ώβ€Œβ€Œβ€Œβ€‹β€‹β€β€Œβ€Œο»Ώο»Ώβ€Œβ€β€ο»Ώβ€Œβ€β€Œβ€Œβ€Œο»Ώβ€β€Œβ€‹β€β€Œβ€Œβ€‹ο»Ώβ€‹ο»Ώβ€Œβ€‹β€Œβ€‹β€‹β€β€Œβ€Œβ€‹ο»Ώβ€‹ο»Ώβ€Œβ€‹β€Œβ€‹β€‹β€β€Œβ€Œβ€‹ο»Ώβ€‹β€β€‹ο»Ώβ€‹β€β€Œβ€‹β€‹β€β€‹ο»Ώβ€Œβ€β€Œβ€Œβ€Œβ€β€Œβ€ο»Ώβ€β€Œο»Ώβ€Œο»Ώβ€Œβ€‹β€‹ο»Ώβ€Œβ€Œβ€β€‹β€Œβ€Œβ€Œο»Ώβ€‹ο»Ώβ€Œβ€‹β€Œο»Ώβ€β€Œβ€Œο»Ώβ€Œβ€‹β€Œβ€Œο»Ώο»Ώβ€‹β€β€Œβ€Œβ€‹ο»Ώβ€‹β€β€‹ο»Ώβ€‹β€β€‹β€β€Œβ€Œβ€‹ο»Ώβ€Œβ€Œβ€Œβ€‹β€Œβ€‹β€‹β€ο»Ώβ€β€Œβ€β€‹ο»Ώβ€Œβ€β€β€‹β€Œβ€β€β€Œβ€Œβ€ο»Ώβ€‹β€Œβ€β€Œβ€‹β€Œο»Ώβ€‹β€β€Œβ€β€Œβ€Œβ€Œβ€ο»Ώβ€β€‹β€β€Œβ€Œβ€‹ο»Ώβ€Œβ€Œβ€Œβ€‹β€‹β€β€Œβ€Œο»Ώο»Ώβ€Œβ€β€ο»Ώβ€Œβ€β€Œβ€Œβ€Œο»Ώβ€β€Œβ€‹β€β€Œβ€Œβ€‹ο»Ώβ€‹ο»Ώβ€Œβ€‹β€Œβ€‹β€‹β€β€Œβ€Œβ€‹ο»Ώβ€‹ο»Ώβ€Œβ€‹β€Œβ€‹β€‹β€β€Œβ€Œβ€‹ο»Ώβ€‹β€β€‹ο»Ώβ€‹β€β€Œβ€‹β€Œο»Ώβ€Œβ€‹β€Œβ€‹β€Œβ€‹ο»Ώβ€β€Œβ€‹β€‹ο»Ώβ€Œβ€β€β€Œβ€Œβ€‹β€β€β€Œβ€β€ο»Ώβ€Œβ€β€‹β€Œβ€Œβ€‹ο»Ώβ€β€Œβ€Œβ€Œβ€Œβ€Œβ€Œβ€Œβ€Œβ€Œβ€‹β€β€‹β€‹β€β€Œβ€Œβ€‹ο»Ώβ€‹β€β€‹ο»Ώβ€‹β€β€‹β€β€Œβ€Œβ€‹ο»Ώβ€Œβ€Œβ€Œβ€‹β€Œβ€‹β€‹β€ο»Ώβ€β€Œο»Ώβ€Œβ€‹β€Œβ€β€Œβ€Œβ€Œο»Ώβ€β€‹β€Œο»Ώβ€Œβ€‹β€‹β€β€Œβ€β€Œο»Ώβ€‹β€‹β€Œβ€β€Œβ€Œβ€Œο»Ώβ€‹β€β€Œο»Ώβ€‹ο»Ώβ€Œο»Ώβ€‹β€‹β€Œβ€β€Œβ€Œβ€Œβ€β€‹ο»Ώβ€Œο»Ώβ€Œβ€‹β€Œβ€β€β€Œβ€Œο»Ώβ€Œβ€β€Œβ€β€Œβ€Œβ€‹ο»Ώο»Ώβ€Œβ€Œο»Ώβ€‹β€‹β€Œο»Ώβ€Œβ€Œβ€Œβ€β€‹β€β€Œβ€ο»Ώβ€‹β€Œβ€β€β€Œβ€Œο»Ώβ€‹ο»Ώβ€Œβ€β€β€‹β€Œβ€β€Œβ€Œβ€Œβ€β€Œβ€‹β€‹β€β€‹β€β€Œο»Ώο»Ώβ€Œ

PART 5 β€” MY_LIPS_ARE_SEALEDβ€‹β€‹β€‹β€‹β€Œο»Ώβ€ο»Ώβ€‹β€β€‹β€β€Œβ€ο»Ώο»Ώβ€Œο»Ώβ€‹β€β€Œβ€β€β€Œβ€Œβ€β€Œο»Ώβ€Œβ€β€β€Œβ€Œβ€ο»Ώβ€β€‹β€β€‹β€β€‹ο»Ώβ€β€β€‹β€β€‹β€β€Œο»Ώβ€‹ο»Ώβ€Œβ€β€‹β€Œβ€Œβ€ο»Ώβ€β€Œβ€β€β€Œβ€Œο»Ώβ€Œβ€‹β€Œο»Ώβ€β€Œβ€‹β€ο»Ώβ€β€Œβ€β€β€Œβ€Œβ€ο»Ώο»Ώβ€‹β€β€‹β€β€‹β€ο»Ώβ€‹β€‹β€β€‹β€β€Œβ€β€β€‹β€Œο»Ώβ€‹β€β€Œβ€β€Œβ€Œβ€Œβ€β€Œβ€β€‹β€β€‹β€β€‹ο»Ώβ€β€β€‹β€β€‹β€β€Œβ€β€β€‹β€Œο»Ώβ€Œβ€‹β€Œο»Ώβ€Œβ€‹β€Œο»Ώβ€‹β€‹β€Œο»Ώβ€‹ο»Ώβ€‹ο»Ώβ€β€β€‹β€ο»Ώο»Ώβ€‹β€ο»Ώο»Ώβ€Œβ€β€β€Œβ€Œβ€ο»Ώβ€β€Œο»Ώβ€Œβ€‹β€Œβ€β€Œβ€Œβ€Œβ€ο»Ώβ€‹β€‹ο»Ώβ€Œβ€‹β€‹ο»Ώβ€Œο»Ώβ€‹ο»Ώβ€‹β€Œβ€‹β€ο»Ώβ€β€Œο»Ώβ€‹ο»Ώβ€Œβ€β€‹β€Œβ€Œβ€ο»Ώβ€β€Œβ€β€β€Œβ€Œο»Ώβ€Œβ€‹β€Œο»Ώβ€β€Œβ€‹β€ο»Ώβ€β€Œο»Ώβ€‹ο»Ώβ€Œο»Ώβ€Œβ€‹β€Œο»Ώβ€Œβ€Œβ€Œβ€β€Œβ€‹β€Œβ€β€β€Œβ€Œβ€ο»Ώο»Ώβ€‹β€ο»Ώο»Ώβ€Œβ€β€β€Œβ€Œβ€ο»Ώβ€β€Œο»Ώβ€Œβ€‹β€Œβ€β€Œβ€Œβ€Œβ€ο»Ώβ€β€Œο»Ώβ€Œβ€‹β€‹β€ο»Ώο»Ώβ€Œβ€β€Œβ€Œβ€Œβ€β€Œβ€‹β€Œβ€β€β€Œβ€Œο»Ώβ€Œβ€‹β€‹β€ο»Ώο»Ώβ€Œβ€ο»Ώβ€Œβ€Œβ€ο»Ώο»Ώβ€Œβ€β€Œβ€‹β€Œβ€β€Œβ€Œβ€‹ο»Ώο»Ώβ€Œβ€Œο»Ώβ€‹β€‹β€Œο»Ώβ€‹β€β€Œβ€β€Œβ€Œβ€Œο»Ώβ€‹ο»Ώβ€Œβ€β€Œβ€Œβ€Œβ€ο»Ώβ€β€Œο»Ώβ€Œβ€‹β€Œβ€β€‹β€Œβ€Œο»Ώβ€Œβ€‹β€Œβ€β€β€Œβ€Œβ€ο»Ώο»Ώβ€Œβ€ο»Ώβ€β€‹ο»Ώβ€ο»Ώβ€Œβ€β€β€Œβ€Œβ€β€Œβ€‹β€‹ο»Ώο»Ώβ€Œβ€Œβ€β€Œο»Ώβ€Œο»Ώβ€‹β€‹β€Œβ€β€ο»Ώβ€Œβ€Œβ€Œβ€β€Œβ€β€‹β€Œβ€Œο»Ώβ€Œβ€‹β€Œο»Ώβ€Œβ€Œβ€Œβ€β€Œβ€β€‹ο»Ώβ€Œβ€β€Œβ€Œβ€Œβ€Œβ€Œβ€ο»Ώβ€Œβ€Œβ€Œβ€‹β€Œβ€Œο»Ώβ€Œβ€β€Œο»Ώβ€Œβ€Œβ€Œβ€‹ο»Ώο»Ώβ€Œβ€ο»Ώβ€‹β€Œβ€β€Œβ€β€Œο»Ώβ€β€β€‹ο»Ώβ€Œβ€‹β€Œβ€ο»Ώβ€β€Œβ€‹β€Œο»Ώβ€Œβ€‹ο»Ώο»Ώβ€‹ο»Ώβ€ο»Ώβ€Œο»Ώβ€Œβ€‹β€Œο»Ώβ€β€Œβ€Œο»Ώβ€‹β€‹β€Œβ€β€Œβ€Œβ€‹ο»Ώο»Ώβ€Œβ€Œβ€β€‹β€β€Œβ€ο»Ώβ€‹β€Œβ€ο»Ώο»Ώβ€Œβ€β€Œο»Ώβ€‹ο»Ώβ€ο»Ώβ€Œο»Ώβ€‹β€‹β€Œβ€β€‹β€Œβ€Œο»Ώβ€Œβ€‹β€Œβ€β€β€‹β€‹ο»Ώο»Ώβ€Œβ€Œο»Ώβ€‹β€‹β€Œβ€β€‹β€Œβ€Œβ€β€Œο»Ώβ€Œβ€β€Œβ€Œβ€Œβ€‹β€‹β€β€Œο»Ώβ€Œβ€Œβ€Œβ€β€β€Œβ€Œβ€ο»Ώβ€‹β€Œβ€β€Œβ€‹β€Œβ€β€Œβ€Œβ€Œο»Ώβ€‹β€β€‹β€β€Œβ€Œβ€‹ο»Ώβ€Œβ€Œβ€Œβ€‹β€‹β€β€Œβ€Œο»Ώο»Ώβ€Œβ€β€ο»Ώβ€Œβ€β€Œβ€Œβ€Œο»Ώβ€β€Œβ€‹β€β€Œβ€Œβ€‹ο»Ώβ€‹ο»Ώβ€Œβ€‹β€Œβ€‹β€‹β€β€Œβ€Œβ€‹ο»Ώβ€‹ο»Ώβ€Œβ€‹β€Œβ€‹β€‹β€β€Œβ€Œβ€‹ο»Ώβ€‹β€β€‹ο»Ώβ€‹β€β€Œβ€‹β€β€β€‹ο»Ώβ€‹β€‹β€‹ο»Ώβ€Œο»Ώβ€Œο»Ώβ€β€β€‹β€ο»Ώβ€Œβ€Œβ€β€β€Œβ€Œβ€Œβ€‹β€β€Œβ€β€‹β€β€Œβ€ο»Ώβ€Œβ€Œβ€β€β€Œβ€Œβ€Œβ€‹β€‹β€Œβ€Œβ€Œβ€‹β€‹β€β€Œβ€Œβ€‹ο»Ώβ€‹β€β€‹ο»Ώβ€‹β€β€‹β€β€Œβ€Œβ€‹ο»Ώβ€Œβ€Œβ€Œβ€‹β€Œβ€‹β€‹β€ο»Ώβ€β€Œο»Ώβ€‹β€β€Œβ€β€β€Œβ€Œβ€β€‹ο»Ώβ€Œβ€β€β€‹β€Œβ€Œβ€Œβ€‹β€Œβ€β€Œβ€Œβ€Œο»Ώβ€β€‹β€Œο»Ώβ€Œβ€‹β€‹β€β€Œβ€Œβ€‹ο»Ώβ€Œβ€Œβ€Œβ€‹β€‹β€β€Œβ€Œο»Ώο»Ώβ€Œβ€β€ο»Ώβ€Œβ€β€Œβ€Œβ€Œο»Ώβ€β€Œβ€‹β€β€Œβ€Œβ€‹ο»Ώβ€‹ο»Ώβ€Œβ€‹β€Œβ€‹β€‹β€β€Œβ€Œβ€‹ο»Ώβ€‹ο»Ώβ€Œβ€‹β€Œβ€‹β€‹β€β€Œβ€Œβ€‹ο»Ώβ€‹β€β€‹ο»Ώβ€‹β€β€Œβ€‹β€Œβ€β€Œβ€Œβ€β€Œβ€Œβ€β€Œβ€Œβ€Œο»Ώβ€‹β€Œβ€Œβ€β€β€‹β€Œβ€‹β€Œβ€‹β€Œο»Ώβ€Œο»Ώβ€‹ο»Ώβ€Œβ€Œβ€Œο»Ώβ€‹β€‹β€Œβ€β€‹ο»Ώβ€Œβ€Œβ€Œβ€β€Œβ€β€ο»Ώβ€‹β€β€Œβ€Œβ€‹ο»Ώβ€‹β€β€‹ο»Ώβ€‹β€β€‹β€β€Œβ€Œβ€‹ο»Ώβ€Œβ€Œβ€Œβ€‹β€Œβ€‹β€‹β€ο»Ώβ€β€Œβ€β€‹ο»Ώβ€Œβ€β€β€‹β€Œβ€β€β€Œβ€Œβ€ο»Ώβ€‹β€Œβ€β€Œβ€‹β€Œο»Ώβ€‹β€β€Œβ€β€Œβ€Œβ€Œβ€ο»Ώβ€β€‹β€β€Œβ€Œβ€‹ο»Ώβ€Œβ€Œβ€Œβ€‹β€‹β€β€Œβ€Œο»Ώο»Ώβ€Œβ€β€ο»Ώβ€Œβ€β€Œβ€Œβ€Œο»Ώβ€β€Œβ€‹β€β€Œβ€Œβ€‹ο»Ώβ€‹ο»Ώβ€Œβ€‹β€Œβ€‹β€‹β€β€Œβ€Œβ€‹ο»Ώβ€‹ο»Ώβ€Œβ€‹β€Œβ€‹β€‹β€β€Œβ€Œβ€‹ο»Ώβ€‹β€β€‹ο»Ώβ€‹β€β€‹ο»Ώβ€‹β€Œβ€‹β€ο»Ώβ€Œβ€Œο»Ώβ€Œβ€Œβ€‹ο»Ώβ€Œο»Ώβ€‹ο»Ώβ€‹β€‹β€Œβ€β€β€‹β€Œβ€Œβ€Œβ€Œβ€Œβ€ο»Ώβ€‹β€Œβ€β€Œο»Ώβ€Œβ€Œβ€Œβ€‹β€Œβ€‹β€β€‹β€Œβ€Œβ€β€β€‹β€β€Œβ€Œβ€‹ο»Ώβ€‹β€β€‹ο»Ώβ€‹β€β€‹β€β€Œβ€Œβ€‹ο»Ώβ€Œβ€Œβ€Œβ€‹β€Œβ€‹β€‹β€ο»Ώβ€β€Œο»Ώβ€Œβ€‹β€Œβ€β€Œβ€Œβ€Œο»Ώβ€β€‹β€Œο»Ώβ€Œβ€‹β€‹ο»Ώο»Ώο»Ώβ€Œβ€β€‹β€β€Œβ€β€‹β€Œβ€Œο»Ώβ€‹ο»Ώβ€Œβ€β€Œβ€Œβ€Œβ€Œβ€Œβ€Œβ€Œο»Ώβ€‹β€β€Œβ€ο»Ώβ€‹β€‹ο»Ώο»Ώβ€Œβ€Œβ€β€β€‹β€Œο»Ώβ€Œβ€‹β€Œο»Ώβ€Œβ€‹β€Œο»Ώβ€‹β€‹β€Œο»Ώβ€‹ο»Ώβ€‹β€β€Œβ€Œβ€‹ο»Ώβ€‹ο»Ώβ€Œβ€‹β€‹β€Œβ€‹β€β€Œβ€Œβ€‹ο»Ώβ€‹β€β€Œβ€‹β€Œβ€β€‹β€β€Œβ€Œβ€‹ο»Ώβ€‹β€β€Œβ€‹β€Œβ€β€Œβ€β€β€Œβ€Œβ€ο»Ώβ€β€Œο»Ώβ€Œβ€‹β€Œβ€β€Œβ€Œβ€Œβ€ο»Ώβ€‹β€‹ο»Ώβ€Œβ€‹β€‹ο»Ώβ€Œο»Ώβ€‹ο»Ώβ€‹β€Œβ€‹β€ο»Ώβ€β€Œο»Ώβ€‹ο»Ώβ€Œβ€β€‹β€Œβ€Œβ€ο»Ώβ€β€Œβ€β€β€Œβ€Œο»Ώβ€Œβ€‹β€Œο»Ώβ€β€Œβ€‹β€ο»Ώβ€β€Œο»Ώβ€‹ο»Ώβ€Œο»Ώβ€Œβ€‹β€Œο»Ώβ€Œβ€Œβ€Œβ€β€Œβ€‹β€Œβ€β€β€Œβ€Œβ€ο»Ώο»Ώβ€‹β€β€Œβ€β€Œβ€β€β€Œβ€Œβ€β€Œβ€‹β€‹ο»Ώο»Ώβ€Œβ€Œβ€β€Œο»Ώβ€Œο»Ώβ€‹β€‹β€Œβ€β€ο»Ώβ€Œβ€Œβ€Œβ€β€Œβ€β€‹β€Œβ€Œο»Ώβ€Œβ€‹β€Œο»Ώβ€Œβ€Œβ€Œβ€β€Œβ€β€‹ο»Ώβ€Œβ€β€Œβ€Œβ€Œβ€Œβ€Œβ€ο»Ώβ€Œβ€Œβ€Œβ€‹β€Œβ€Œο»Ώβ€Œβ€β€Œο»Ώβ€Œβ€Œβ€Œβ€‹ο»Ώο»Ώβ€Œβ€ο»Ώβ€‹β€Œβ€β€Œβ€β€Œο»Ώβ€β€β€‹ο»Ώβ€Œβ€‹β€Œβ€ο»Ώβ€β€Œβ€‹β€Œο»Ώβ€Œβ€‹ο»Ώο»Ώβ€‹β€β€Œβ€β€Œο»Ώβ€Œβ€‹β€Œο»Ώβ€β€Œβ€Œο»Ώβ€‹β€‹β€Œβ€β€Œβ€Œβ€‹ο»Ώο»Ώβ€Œβ€Œβ€β€‹β€β€Œβ€ο»Ώβ€‹β€Œβ€ο»Ώο»Ώβ€Œβ€β€Œο»Ώβ€‹β€β€Œβ€β€Œο»Ώβ€‹β€‹β€Œβ€β€‹β€Œβ€Œο»Ώβ€Œβ€‹β€Œβ€β€β€‹β€‹ο»Ώο»Ώβ€Œβ€Œο»Ώβ€‹β€‹β€Œβ€β€‹β€Œβ€Œβ€β€Œο»Ώβ€Œβ€β€Œβ€Œβ€Œβ€‹β€‹β€β€Œο»Ώβ€Œβ€Œβ€Œβ€β€β€Œβ€Œβ€ο»Ώβ€‹β€Œβ€β€Œβ€‹β€Œβ€β€Œβ€Œβ€Œο»Ώβ€‹β€β€‹β€β€Œβ€Œβ€‹ο»Ώβ€Œβ€Œβ€Œβ€‹β€‹β€β€Œβ€Œο»Ώο»Ώβ€Œβ€β€ο»Ώβ€Œβ€β€Œβ€Œβ€Œο»Ώβ€β€Œβ€‹β€β€Œβ€Œβ€‹ο»Ώβ€‹ο»Ώβ€Œβ€‹β€Œβ€‹β€‹β€β€Œβ€Œβ€‹ο»Ώβ€‹ο»Ώβ€Œβ€‹β€Œβ€‹β€‹β€β€Œβ€Œβ€‹ο»Ώβ€‹β€β€‹ο»Ώβ€‹β€β€Œβ€‹β€β€β€‹ο»Ώβ€‹β€‹β€‹ο»Ώβ€Œο»Ώβ€Œο»Ώβ€β€β€‹β€ο»Ώβ€Œβ€Œβ€β€β€Œβ€Œβ€Œβ€‹β€β€Œβ€β€‹β€β€Œβ€ο»Ώβ€Œβ€Œβ€β€β€Œβ€Œβ€Œβ€‹β€‹β€Œβ€Œβ€Œβ€‹β€‹β€β€Œβ€Œβ€‹ο»Ώβ€‹β€β€‹ο»Ώβ€‹β€β€‹β€β€Œβ€Œβ€‹ο»Ώβ€Œβ€Œβ€Œβ€‹β€Œβ€‹β€‹β€ο»Ώβ€β€Œο»Ώβ€‹β€β€Œβ€β€β€Œβ€Œβ€β€‹ο»Ώβ€Œβ€β€β€‹β€Œβ€Œβ€Œβ€‹β€Œβ€β€Œβ€Œβ€Œο»Ώβ€β€‹β€Œο»Ώβ€Œβ€‹β€‹β€β€Œβ€Œβ€‹ο»Ώβ€Œβ€Œβ€Œβ€‹β€‹β€β€Œβ€Œο»Ώο»Ώβ€Œβ€β€ο»Ώβ€Œβ€β€Œβ€Œβ€Œο»Ώβ€β€Œβ€‹β€β€Œβ€Œβ€‹ο»Ώβ€‹ο»Ώβ€Œβ€‹β€Œβ€‹β€‹β€β€Œβ€Œβ€‹ο»Ώβ€‹ο»Ώβ€Œβ€‹β€Œβ€‹β€‹β€β€Œβ€Œβ€‹ο»Ώβ€‹β€β€‹ο»Ώβ€‹β€β€Œβ€‹β€Œβ€β€Œβ€Œβ€β€Œβ€Œβ€β€Œβ€Œβ€Œο»Ώβ€‹β€Œβ€Œβ€β€β€‹β€Œβ€‹β€Œβ€‹β€Œο»Ώβ€Œο»Ώβ€‹ο»Ώβ€Œβ€Œβ€Œο»Ώβ€‹β€‹β€Œβ€β€‹ο»Ώβ€Œβ€Œβ€Œβ€β€Œβ€β€ο»Ώβ€‹β€β€Œβ€Œβ€‹ο»Ώβ€‹β€β€‹ο»Ώβ€‹β€β€‹β€β€Œβ€Œβ€‹ο»Ώβ€Œβ€Œβ€Œβ€‹β€Œβ€‹β€‹β€ο»Ώβ€β€Œβ€β€‹ο»Ώβ€Œβ€β€β€‹β€Œβ€β€β€Œβ€Œβ€ο»Ώβ€‹β€Œβ€β€Œβ€‹β€Œο»Ώβ€‹β€β€Œβ€β€Œβ€Œβ€Œβ€ο»Ώβ€β€‹β€β€Œβ€Œβ€‹ο»Ώβ€Œβ€Œβ€Œβ€‹β€‹β€β€Œβ€Œο»Ώο»Ώβ€Œβ€β€ο»Ώβ€Œβ€β€Œβ€Œβ€Œο»Ώβ€β€Œβ€‹β€β€Œβ€Œβ€‹ο»Ώβ€‹ο»Ώβ€Œβ€‹β€Œβ€‹β€‹β€β€Œβ€Œβ€‹ο»Ώβ€‹ο»Ώβ€Œβ€‹β€Œβ€‹β€‹β€β€Œβ€Œβ€‹ο»Ώβ€‹β€β€‹ο»Ώβ€‹β€β€‹ο»Ώβ€‹β€Œβ€‹β€ο»Ώβ€Œβ€Œο»Ώβ€Œβ€Œβ€‹ο»Ώβ€Œο»Ώβ€‹ο»Ώβ€‹β€‹β€Œβ€β€β€‹β€Œβ€Œβ€Œβ€Œβ€Œβ€ο»Ώβ€‹β€Œβ€β€Œο»Ώβ€Œβ€Œβ€Œβ€‹β€Œβ€‹β€β€‹β€Œβ€Œβ€β€β€‹β€β€Œβ€Œβ€‹ο»Ώβ€‹β€β€‹ο»Ώβ€‹β€β€‹β€β€Œβ€Œβ€‹ο»Ώβ€Œβ€Œβ€Œβ€‹β€Œβ€‹β€‹β€ο»Ώβ€β€Œο»Ώβ€Œβ€‹β€Œβ€β€Œβ€Œβ€Œο»Ώβ€β€‹β€Œο»Ώβ€Œβ€‹β€‹β€β€Œβ€β€Œο»Ώβ€‹β€‹β€Œβ€β€Œβ€Œβ€Œο»Ώβ€‹β€β€Œο»Ώβ€‹ο»Ώβ€Œο»Ώβ€‹β€‹β€Œβ€β€Œβ€Œβ€Œβ€β€‹ο»Ώβ€Œο»Ώβ€Œβ€‹β€Œβ€β€β€Œβ€Œο»Ώβ€Œβ€β€Œβ€β€Œβ€Œβ€‹ο»Ώο»Ώβ€Œβ€Œο»Ώβ€‹β€‹β€Œο»Ώβ€Œβ€Œβ€Œβ€β€‹β€β€Œβ€ο»Ώβ€‹β€Œβ€β€β€Œβ€Œο»Ώβ€‹ο»Ώβ€Œβ€β€β€‹β€Œβ€β€Œβ€Œβ€Œβ€β€Œβ€‹β€‹β€β€‹β€β€Œο»Ώο»Ώβ€Œ

The correct β€‹β€‹β€‹β€‹β€Œο»Ώβ€ο»Ώβ€‹β€β€‹β€β€Œβ€ο»Ώο»Ώβ€Œο»Ώβ€‹β€β€Œβ€β€β€Œβ€Œβ€β€Œο»Ώβ€Œβ€β€β€Œβ€Œβ€ο»Ώβ€β€‹β€β€‹β€β€‹ο»Ώβ€β€β€‹β€β€‹β€β€Œο»Ώβ€‹ο»Ώβ€Œβ€β€‹β€Œβ€Œβ€ο»Ώβ€β€Œβ€β€β€Œβ€Œο»Ώβ€Œβ€‹β€Œο»Ώβ€β€Œβ€‹β€ο»Ώβ€β€Œβ€β€β€Œβ€Œβ€ο»Ώο»Ώβ€‹β€β€‹β€β€‹β€ο»Ώβ€‹β€‹β€β€‹β€β€Œβ€β€β€‹β€Œο»Ώβ€‹β€β€Œβ€β€Œβ€Œβ€Œβ€β€Œβ€β€‹β€β€‹β€β€‹ο»Ώβ€β€β€‹β€β€‹β€β€Œβ€β€β€‹β€Œο»Ώβ€Œβ€‹β€Œο»Ώβ€Œβ€‹β€Œο»Ώβ€‹β€‹β€Œο»Ώβ€‹ο»Ώβ€‹ο»Ώβ€β€β€‹β€ο»Ώο»Ώβ€‹β€ο»Ώο»Ώβ€Œβ€β€β€Œβ€Œβ€ο»Ώβ€β€Œο»Ώβ€Œβ€‹β€Œβ€β€Œβ€Œβ€Œβ€ο»Ώβ€‹β€‹ο»Ώβ€Œβ€‹β€‹ο»Ώβ€Œο»Ώβ€‹ο»Ώβ€‹β€Œβ€‹β€ο»Ώβ€β€Œο»Ώβ€‹ο»Ώβ€Œβ€β€‹β€Œβ€Œβ€ο»Ώβ€β€Œβ€β€β€Œβ€Œο»Ώβ€Œβ€‹β€Œο»Ώβ€β€Œβ€‹β€ο»Ώβ€β€Œο»Ώβ€‹ο»Ώβ€Œο»Ώβ€Œβ€‹β€Œο»Ώβ€Œβ€Œβ€Œβ€β€Œβ€‹β€Œβ€β€β€Œβ€Œβ€ο»Ώο»Ώβ€‹β€ο»Ώο»Ώβ€Œβ€β€β€Œβ€Œβ€ο»Ώβ€β€Œο»Ώβ€Œβ€‹β€Œβ€β€Œβ€Œβ€Œβ€ο»Ώβ€β€Œο»Ώβ€Œβ€‹β€‹β€ο»Ώο»Ώβ€Œβ€β€Œβ€Œβ€Œβ€β€Œβ€‹β€Œβ€β€β€Œβ€Œο»Ώβ€Œβ€‹β€‹β€ο»Ώο»Ώβ€Œβ€ο»Ώβ€Œβ€Œβ€ο»Ώο»Ώβ€Œβ€β€Œβ€‹β€Œβ€β€Œβ€Œβ€‹ο»Ώο»Ώβ€Œβ€Œο»Ώβ€‹β€‹β€Œο»Ώβ€‹β€β€Œβ€β€Œβ€Œβ€Œο»Ώβ€‹ο»Ώβ€Œβ€β€Œβ€Œβ€Œβ€ο»Ώβ€β€Œο»Ώβ€Œβ€‹β€Œβ€β€‹β€Œβ€Œο»Ώβ€Œβ€‹β€Œβ€β€β€Œβ€Œβ€ο»Ώο»Ώβ€Œβ€ο»Ώβ€β€‹ο»Ώβ€ο»Ώβ€Œβ€β€β€Œβ€Œβ€β€Œβ€‹β€‹ο»Ώο»Ώβ€Œβ€Œβ€β€Œο»Ώβ€Œο»Ώβ€‹β€‹β€Œβ€β€ο»Ώβ€Œβ€Œβ€Œβ€β€Œβ€β€‹β€Œβ€Œο»Ώβ€Œβ€‹β€Œο»Ώβ€Œβ€Œβ€Œβ€β€Œβ€β€‹ο»Ώβ€Œβ€β€Œβ€Œβ€Œβ€Œβ€Œβ€ο»Ώβ€Œβ€Œβ€Œβ€‹β€Œβ€Œο»Ώβ€Œβ€β€Œο»Ώβ€Œβ€Œβ€Œβ€‹ο»Ώο»Ώβ€Œβ€ο»Ώβ€‹β€Œβ€β€Œβ€β€Œο»Ώβ€β€β€‹ο»Ώβ€Œβ€‹β€Œβ€ο»Ώβ€β€Œβ€‹β€Œο»Ώβ€Œβ€‹ο»Ώο»Ώβ€‹ο»Ώβ€ο»Ώβ€Œο»Ώβ€Œβ€‹β€Œο»Ώβ€β€Œβ€Œο»Ώβ€‹β€‹β€Œβ€β€Œβ€Œβ€‹ο»Ώο»Ώβ€Œβ€Œβ€β€‹β€β€Œβ€ο»Ώβ€‹β€Œβ€ο»Ώο»Ώβ€Œβ€β€Œο»Ώβ€‹ο»Ώβ€ο»Ώβ€Œο»Ώβ€‹β€‹β€Œβ€β€‹β€Œβ€Œο»Ώβ€Œβ€‹β€Œβ€β€β€‹β€‹ο»Ώο»Ώβ€Œβ€Œο»Ώβ€‹β€‹β€Œβ€β€‹β€Œβ€Œβ€β€Œο»Ώβ€Œβ€β€Œβ€Œβ€Œβ€‹β€‹β€β€Œο»Ώβ€Œβ€Œβ€Œβ€β€β€Œβ€Œβ€ο»Ώβ€‹β€Œβ€β€Œβ€‹β€Œβ€β€Œβ€Œβ€Œο»Ώβ€‹β€β€‹β€β€Œβ€Œβ€‹ο»Ώβ€Œβ€Œβ€Œβ€‹β€‹β€β€Œβ€Œο»Ώο»Ώβ€Œβ€β€ο»Ώβ€Œβ€β€Œβ€Œβ€Œο»Ώβ€β€Œβ€‹β€β€Œβ€Œβ€‹ο»Ώβ€‹ο»Ώβ€Œβ€‹β€Œβ€‹β€‹β€β€Œβ€Œβ€‹ο»Ώβ€‹ο»Ώβ€Œβ€‹β€Œβ€‹β€‹β€β€Œβ€Œβ€‹ο»Ώβ€‹β€β€‹ο»Ώβ€‹β€β€Œβ€‹β€β€β€‹ο»Ώβ€‹β€‹β€‹ο»Ώβ€Œο»Ώβ€Œο»Ώβ€β€β€‹β€ο»Ώβ€Œβ€Œβ€β€β€Œβ€Œβ€Œβ€‹β€β€Œβ€β€‹β€β€Œβ€ο»Ώβ€Œβ€Œβ€β€β€Œβ€Œβ€Œβ€‹β€‹β€Œβ€Œβ€Œβ€‹β€‹β€β€Œβ€Œβ€‹ο»Ώβ€‹β€β€‹ο»Ώβ€‹β€β€‹β€β€Œβ€Œβ€‹ο»Ώβ€Œβ€Œβ€Œβ€‹β€Œβ€‹β€‹β€ο»Ώβ€β€Œο»Ώβ€‹β€β€Œβ€β€β€Œβ€Œβ€β€‹ο»Ώβ€Œβ€β€β€‹β€Œβ€Œβ€Œβ€‹β€Œβ€β€Œβ€Œβ€Œο»Ώβ€β€‹β€Œο»Ώβ€Œβ€‹β€‹β€β€Œβ€Œβ€‹ο»Ώβ€Œβ€Œβ€Œβ€‹β€‹β€β€Œβ€Œο»Ώο»Ώβ€Œβ€β€ο»Ώβ€Œβ€β€Œβ€Œβ€Œο»Ώβ€β€Œβ€‹β€β€Œβ€Œβ€‹ο»Ώβ€‹ο»Ώβ€Œβ€‹β€Œβ€‹β€‹β€β€Œβ€Œβ€‹ο»Ώβ€‹ο»Ώβ€Œβ€‹β€Œβ€‹β€‹β€β€Œβ€Œβ€‹ο»Ώβ€‹β€β€‹ο»Ώβ€‹β€β€‹ο»Ώβ€Œβ€‹β€Œβ€Œβ€β€Œβ€‹ο»Ώβ€Œο»Ώβ€Œβ€Œβ€‹β€‹β€Œβ€Œβ€β€Œβ€Œβ€β€Œβ€‹β€Œο»Ώβ€β€Œβ€Œο»Ώβ€β€β€Œβ€Œβ€‹β€Œβ€Œβ€‹ο»Ώβ€Œβ€Œβ€‹β€ο»Ώβ€Œβ€β€‹ο»Ώβ€‹β€β€Œβ€Œβ€‹ο»Ώβ€‹β€β€‹ο»Ώβ€‹β€β€‹β€β€Œβ€Œβ€‹ο»Ώβ€Œβ€Œβ€Œβ€‹β€Œβ€‹β€‹β€ο»Ώβ€β€Œβ€β€‹ο»Ώβ€Œβ€β€β€‹β€Œβ€β€β€Œβ€Œβ€ο»Ώβ€‹β€Œβ€β€Œβ€‹β€Œο»Ώβ€‹β€β€Œβ€β€Œβ€Œβ€Œβ€ο»Ώβ€β€‹β€β€Œβ€Œβ€‹ο»Ώβ€Œβ€Œβ€Œβ€‹β€‹β€β€Œβ€Œο»Ώο»Ώβ€Œβ€β€ο»Ώβ€Œβ€β€Œβ€Œβ€Œο»Ώβ€β€Œβ€‹β€β€Œβ€Œβ€‹ο»Ώβ€‹ο»Ώβ€Œβ€‹β€Œβ€‹β€‹β€β€Œβ€Œβ€‹ο»Ώβ€‹ο»Ώβ€Œβ€‹β€Œβ€‹β€‹β€β€Œβ€Œβ€‹ο»Ώβ€‹β€β€‹ο»Ώβ€‹β€β€Œβ€Œο»Ώο»Ώβ€Œβ€Œβ€‹ο»Ώβ€‹ο»Ώβ€β€‹β€Œβ€‹ο»Ώβ€‹β€Œβ€Œβ€Œβ€‹β€Œβ€Œβ€β€β€Œο»Ώβ€β€Œβ€Œβ€‹ο»Ώβ€‹β€Œο»Ώβ€‹β€β€Œο»Ώβ€‹β€β€Œβ€Œβ€β€Œβ€Œβ€Œβ€Œβ€β€‹β€β€Œβ€Œβ€‹ο»Ώβ€‹β€β€‹ο»Ώβ€‹β€β€‹β€β€Œβ€Œβ€‹ο»Ώβ€Œβ€Œβ€Œβ€‹β€Œβ€‹β€‹β€ο»Ώβ€β€Œο»Ώβ€Œβ€‹β€Œβ€β€Œβ€Œβ€Œο»Ώβ€β€‹β€Œο»Ώβ€Œβ€‹β€‹ο»Ώο»Ώο»Ώβ€Œβ€β€‹β€β€Œβ€β€‹β€Œβ€Œο»Ώβ€‹ο»Ώβ€Œβ€β€Œβ€Œβ€Œβ€Œβ€Œβ€Œβ€Œο»Ώβ€‹β€β€Œβ€ο»Ώβ€‹β€‹ο»Ώο»Ώβ€Œβ€Œβ€β€β€‹β€Œο»Ώβ€Œβ€‹β€Œο»Ώβ€Œβ€‹β€Œο»Ώβ€‹β€‹β€Œο»Ώβ€‹ο»Ώβ€‹β€β€Œβ€Œβ€‹ο»Ώβ€‹ο»Ώβ€Œβ€‹β€‹β€Œβ€‹β€β€Œβ€Œβ€‹ο»Ώβ€‹β€β€Œβ€‹β€Œβ€β€‹β€β€Œβ€Œβ€‹ο»Ώβ€‹β€β€Œβ€‹β€Œβ€β€Œβ€β€β€Œβ€Œβ€ο»Ώβ€β€Œο»Ώβ€Œβ€‹β€Œβ€β€Œβ€Œβ€Œβ€ο»Ώβ€‹β€‹ο»Ώβ€Œβ€‹β€‹ο»Ώβ€Œο»Ώβ€‹ο»Ώβ€‹β€Œβ€‹β€ο»Ώβ€β€Œο»Ώβ€‹ο»Ώβ€Œβ€β€‹β€Œβ€Œβ€ο»Ώβ€β€Œβ€β€β€Œβ€Œο»Ώβ€Œβ€‹β€Œο»Ώβ€β€Œβ€‹β€ο»Ώβ€β€Œο»Ώβ€‹ο»Ώβ€Œο»Ώβ€Œβ€‹β€Œο»Ώβ€Œβ€Œβ€Œβ€β€Œβ€‹β€Œβ€β€β€Œβ€Œβ€ο»Ώο»Ώβ€‹β€β€Œβ€β€Œβ€β€β€Œβ€Œβ€β€Œβ€‹β€‹ο»Ώο»Ώβ€Œβ€Œβ€β€Œο»Ώβ€Œο»Ώβ€‹β€‹β€Œβ€β€ο»Ώβ€Œβ€Œβ€Œβ€β€Œβ€β€‹β€Œβ€Œο»Ώβ€Œβ€‹β€Œο»Ώβ€Œβ€Œβ€Œβ€β€Œβ€β€‹ο»Ώβ€Œβ€β€Œβ€Œβ€Œβ€Œβ€Œβ€ο»Ώβ€Œβ€Œβ€Œβ€‹β€Œβ€Œο»Ώβ€Œβ€β€Œο»Ώβ€Œβ€Œβ€Œβ€‹ο»Ώο»Ώβ€Œβ€ο»Ώβ€‹β€Œβ€β€Œβ€β€Œο»Ώβ€β€β€‹ο»Ώβ€Œβ€‹β€Œβ€ο»Ώβ€β€Œβ€‹β€Œο»Ώβ€Œβ€‹ο»Ώο»Ώβ€‹β€β€Œβ€β€Œο»Ώβ€Œβ€‹β€Œο»Ώβ€β€Œβ€Œο»Ώβ€‹β€‹β€Œβ€β€Œβ€Œβ€‹ο»Ώο»Ώβ€Œβ€Œβ€β€‹β€β€Œβ€ο»Ώβ€‹β€Œβ€ο»Ώο»Ώβ€Œβ€β€Œο»Ώβ€‹β€β€Œβ€β€Œο»Ώβ€‹β€‹β€Œβ€β€‹β€Œβ€Œο»Ώβ€Œβ€‹β€Œβ€β€β€‹β€‹ο»Ώο»Ώβ€Œβ€Œο»Ώβ€‹β€‹β€Œβ€β€‹β€Œβ€Œβ€β€Œο»Ώβ€Œβ€β€Œβ€Œβ€Œβ€‹β€‹β€β€Œο»Ώβ€Œβ€Œβ€Œβ€β€β€Œβ€Œβ€ο»Ώβ€‹β€Œβ€β€Œβ€‹β€Œβ€β€Œβ€Œβ€Œο»Ώβ€‹β€β€‹β€β€Œβ€Œβ€‹ο»Ώβ€Œβ€Œβ€Œβ€‹β€‹β€β€Œβ€Œο»Ώο»Ώβ€Œβ€β€ο»Ώβ€Œβ€β€Œβ€Œβ€Œο»Ώβ€β€Œβ€‹β€β€Œβ€Œβ€‹ο»Ώβ€‹ο»Ώβ€Œβ€‹β€Œβ€‹β€‹β€β€Œβ€Œβ€‹ο»Ώβ€‹ο»Ώβ€Œβ€‹β€Œβ€‹β€‹β€β€Œβ€Œβ€‹ο»Ώβ€‹β€β€‹ο»Ώβ€‹β€β€Œβ€‹β€β€β€‹ο»Ώβ€‹β€‹β€‹ο»Ώβ€Œο»Ώβ€Œο»Ώβ€β€β€‹β€ο»Ώβ€Œβ€Œβ€β€β€Œβ€Œβ€Œβ€‹β€β€Œβ€β€‹β€β€Œβ€ο»Ώβ€Œβ€Œβ€β€β€Œβ€Œβ€Œβ€‹β€‹β€Œβ€Œβ€Œβ€‹β€‹β€β€Œβ€Œβ€‹ο»Ώβ€‹β€β€‹ο»Ώβ€‹β€β€‹β€β€Œβ€Œβ€‹ο»Ώβ€Œβ€Œβ€Œβ€‹β€Œβ€‹β€‹β€ο»Ώβ€β€Œο»Ώβ€‹β€β€Œβ€β€β€Œβ€Œβ€β€‹ο»Ώβ€Œβ€β€β€‹β€Œβ€Œβ€Œβ€‹β€Œβ€β€Œβ€Œβ€Œο»Ώβ€β€‹β€Œο»Ώβ€Œβ€‹β€‹β€β€Œβ€Œβ€‹ο»Ώβ€Œβ€Œβ€Œβ€‹β€‹β€β€Œβ€Œο»Ώο»Ώβ€Œβ€β€ο»Ώβ€Œβ€β€Œβ€Œβ€Œο»Ώβ€β€Œβ€‹β€β€Œβ€Œβ€‹ο»Ώβ€‹ο»Ώβ€Œβ€‹β€Œβ€‹β€‹β€β€Œβ€Œβ€‹ο»Ώβ€‹ο»Ώβ€Œβ€‹β€Œβ€‹β€‹β€β€Œβ€Œβ€‹ο»Ώβ€‹β€β€‹ο»Ώβ€‹β€β€‹ο»Ώβ€Œβ€‹β€Œβ€Œβ€β€Œβ€‹ο»Ώβ€Œο»Ώβ€Œβ€Œβ€‹β€‹β€Œβ€Œβ€β€Œβ€Œβ€β€Œβ€‹β€Œο»Ώβ€β€Œβ€Œο»Ώβ€β€β€Œβ€Œβ€‹β€Œβ€Œβ€‹ο»Ώβ€Œβ€Œβ€‹β€ο»Ώβ€Œβ€β€‹ο»Ώβ€‹β€β€Œβ€Œβ€‹ο»Ώβ€‹β€β€‹ο»Ώβ€‹β€β€‹β€β€Œβ€Œβ€‹ο»Ώβ€Œβ€Œβ€Œβ€‹β€Œβ€‹β€‹β€ο»Ώβ€β€Œβ€β€‹ο»Ώβ€Œβ€β€β€‹β€Œβ€β€β€Œβ€Œβ€ο»Ώβ€‹β€Œβ€β€Œβ€‹β€Œο»Ώβ€‹β€β€Œβ€β€Œβ€Œβ€Œβ€ο»Ώβ€β€‹β€β€Œβ€Œβ€‹ο»Ώβ€Œβ€Œβ€Œβ€‹β€‹β€β€Œβ€Œο»Ώο»Ώβ€Œβ€β€ο»Ώβ€Œβ€β€Œβ€Œβ€Œο»Ώβ€β€Œβ€‹β€β€Œβ€Œβ€‹ο»Ώβ€‹ο»Ώβ€Œβ€‹β€Œβ€‹β€‹β€β€Œβ€Œβ€‹ο»Ώβ€‹ο»Ώβ€Œβ€‹β€Œβ€‹β€‹β€β€Œβ€Œβ€‹ο»Ώβ€‹β€β€‹ο»Ώβ€‹β€β€Œβ€Œο»Ώο»Ώβ€Œβ€Œβ€‹ο»Ώβ€‹ο»Ώβ€β€‹β€Œβ€‹ο»Ώβ€‹β€Œβ€Œβ€Œβ€‹β€Œβ€Œβ€β€β€Œο»Ώβ€β€Œβ€Œβ€‹ο»Ώβ€‹β€Œο»Ώβ€‹β€β€Œο»Ώβ€‹β€β€Œβ€Œβ€β€Œβ€Œβ€Œβ€Œβ€β€‹β€β€Œβ€Œβ€‹ο»Ώβ€‹β€β€‹ο»Ώβ€‹β€β€‹β€β€Œβ€Œβ€‹ο»Ώβ€Œβ€Œβ€Œβ€‹β€Œβ€‹β€‹β€ο»Ώβ€β€Œο»Ώβ€Œβ€‹β€Œβ€β€Œβ€Œβ€Œο»Ώβ€β€‹β€Œο»Ώβ€Œβ€‹β€‹β€β€Œβ€β€Œο»Ώβ€‹β€‹β€Œβ€β€Œβ€Œβ€Œο»Ώβ€‹β€β€Œο»Ώβ€‹ο»Ώβ€Œο»Ώβ€‹β€‹β€Œβ€β€Œβ€Œβ€Œβ€β€‹ο»Ώβ€Œο»Ώβ€Œβ€‹β€Œβ€β€β€Œβ€Œο»Ώβ€Œβ€β€Œβ€β€Œβ€Œβ€‹ο»Ώο»Ώβ€Œβ€Œο»Ώβ€‹β€‹β€Œο»Ώβ€Œβ€Œβ€Œβ€β€‹β€β€Œβ€ο»Ώβ€‹β€Œβ€β€β€Œβ€Œο»Ώβ€‹ο»Ώβ€Œβ€β€β€‹β€Œβ€β€Œβ€Œβ€Œβ€β€Œβ€‹β€‹β€β€‹β€β€Œο»Ώο»Ώβ€Œmy_lips_are_sealedβ€‹β€‹β€‹β€‹β€Œο»Ώβ€ο»Ώβ€‹β€β€‹β€β€Œβ€ο»Ώο»Ώβ€Œο»Ώβ€‹β€β€Œβ€β€β€Œβ€Œβ€β€Œο»Ώβ€Œβ€β€β€Œβ€Œβ€ο»Ώβ€β€‹β€β€‹β€β€‹ο»Ώβ€β€β€‹β€β€‹β€β€Œο»Ώβ€‹ο»Ώβ€Œβ€β€‹β€Œβ€Œβ€ο»Ώβ€β€Œβ€β€β€Œβ€Œο»Ώβ€Œβ€‹β€Œο»Ώβ€β€Œβ€‹β€ο»Ώβ€β€Œβ€β€β€Œβ€Œβ€ο»Ώο»Ώβ€‹β€β€‹β€β€‹β€ο»Ώβ€‹β€‹β€β€‹β€β€Œβ€β€β€‹β€Œο»Ώβ€‹β€β€Œβ€β€Œβ€Œβ€Œβ€β€Œβ€β€‹β€β€‹β€β€‹ο»Ώβ€β€β€‹β€β€‹β€β€Œβ€β€β€‹β€Œο»Ώβ€Œβ€‹β€Œο»Ώβ€Œβ€‹β€Œο»Ώβ€‹β€‹β€Œο»Ώβ€‹ο»Ώβ€‹ο»Ώβ€β€β€‹β€ο»Ώο»Ώβ€‹β€ο»Ώο»Ώβ€Œβ€β€β€Œβ€Œβ€ο»Ώβ€β€Œο»Ώβ€Œβ€‹β€Œβ€β€Œβ€Œβ€Œβ€ο»Ώβ€‹β€‹ο»Ώβ€Œβ€‹β€‹ο»Ώβ€Œο»Ώβ€‹ο»Ώβ€‹β€Œβ€‹β€ο»Ώβ€β€Œο»Ώβ€‹ο»Ώβ€Œβ€β€‹β€Œβ€Œβ€ο»Ώβ€β€Œβ€β€β€Œβ€Œο»Ώβ€Œβ€‹β€Œο»Ώβ€β€Œβ€‹β€ο»Ώβ€β€Œο»Ώβ€‹ο»Ώβ€Œο»Ώβ€Œβ€‹β€Œο»Ώβ€Œβ€Œβ€Œβ€β€Œβ€‹β€Œβ€β€β€Œβ€Œβ€ο»Ώο»Ώβ€‹β€ο»Ώο»Ώβ€Œβ€β€β€Œβ€Œβ€ο»Ώβ€β€Œο»Ώβ€Œβ€‹β€Œβ€β€Œβ€Œβ€Œβ€ο»Ώβ€β€Œο»Ώβ€Œβ€‹β€‹β€ο»Ώο»Ώβ€Œβ€β€Œβ€Œβ€Œβ€β€Œβ€‹β€Œβ€β€β€Œβ€Œο»Ώβ€Œβ€‹β€‹β€ο»Ώο»Ώβ€Œβ€ο»Ώβ€Œβ€Œβ€ο»Ώο»Ώβ€Œβ€β€Œβ€‹β€Œβ€β€Œβ€Œβ€‹ο»Ώο»Ώβ€Œβ€Œο»Ώβ€‹β€‹β€Œο»Ώβ€‹β€β€Œβ€β€Œβ€Œβ€Œο»Ώβ€‹ο»Ώβ€Œβ€β€Œβ€Œβ€Œβ€ο»Ώβ€β€Œο»Ώβ€Œβ€‹β€Œβ€β€‹β€Œβ€Œο»Ώβ€Œβ€‹β€Œβ€β€β€Œβ€Œβ€ο»Ώο»Ώβ€Œβ€ο»Ώβ€β€‹ο»Ώβ€ο»Ώβ€Œβ€β€β€Œβ€Œβ€β€Œβ€‹β€‹ο»Ώο»Ώβ€Œβ€Œβ€β€Œο»Ώβ€Œο»Ώβ€‹β€‹β€Œβ€β€ο»Ώβ€Œβ€Œβ€Œβ€β€Œβ€β€‹β€Œβ€Œο»Ώβ€Œβ€‹β€Œο»Ώβ€Œβ€Œβ€Œβ€β€Œβ€β€‹ο»Ώβ€Œβ€β€Œβ€Œβ€Œβ€Œβ€Œβ€ο»Ώβ€Œβ€Œβ€Œβ€‹β€Œβ€Œο»Ώβ€Œβ€β€Œο»Ώβ€Œβ€Œβ€Œβ€‹ο»Ώο»Ώβ€Œβ€ο»Ώβ€‹β€Œβ€β€Œβ€β€Œο»Ώβ€β€β€‹ο»Ώβ€Œβ€‹β€Œβ€ο»Ώβ€β€Œβ€‹β€Œο»Ώβ€Œβ€‹ο»Ώο»Ώβ€‹ο»Ώβ€ο»Ώβ€Œο»Ώβ€Œβ€‹β€Œο»Ώβ€β€Œβ€Œο»Ώβ€‹β€‹β€Œβ€β€Œβ€Œβ€‹ο»Ώο»Ώβ€Œβ€Œβ€β€‹β€β€Œβ€ο»Ώβ€‹β€Œβ€ο»Ώο»Ώβ€Œβ€β€Œο»Ώβ€‹ο»Ώβ€ο»Ώβ€Œο»Ώβ€‹β€‹β€Œβ€β€‹β€Œβ€Œο»Ώβ€Œβ€‹β€Œβ€β€β€‹β€‹ο»Ώο»Ώβ€Œβ€Œο»Ώβ€‹β€‹β€Œβ€β€‹β€Œβ€Œβ€β€Œο»Ώβ€Œβ€β€Œβ€Œβ€Œβ€‹β€‹β€β€Œο»Ώβ€Œβ€Œβ€Œβ€β€β€Œβ€Œβ€ο»Ώβ€‹β€Œβ€β€Œβ€‹β€Œβ€β€Œβ€Œβ€Œο»Ώβ€‹β€β€‹β€β€Œβ€Œβ€‹ο»Ώβ€Œβ€Œβ€Œβ€‹β€‹β€β€Œβ€Œο»Ώο»Ώβ€Œβ€β€ο»Ώβ€Œβ€β€Œβ€Œβ€Œο»Ώβ€β€Œβ€‹β€β€Œβ€Œβ€‹ο»Ώβ€‹ο»Ώβ€Œβ€‹β€Œβ€‹β€‹β€β€Œβ€Œβ€‹ο»Ώβ€‹ο»Ώβ€Œβ€‹β€Œβ€‹β€‹β€β€Œβ€Œβ€‹ο»Ώβ€‹β€β€‹ο»Ώβ€‹β€β€Œβ€‹β€β€β€‹ο»Ώβ€‹β€‹β€‹ο»Ώβ€Œο»Ώβ€Œο»Ώβ€β€β€‹β€ο»Ώβ€Œβ€Œβ€β€β€Œβ€Œβ€Œβ€‹β€β€Œβ€β€‹β€β€Œβ€ο»Ώβ€Œβ€Œβ€β€β€Œβ€Œβ€Œβ€‹β€‹β€Œβ€Œβ€Œβ€‹β€‹β€β€Œβ€Œβ€‹ο»Ώβ€‹β€β€‹ο»Ώβ€‹β€β€‹β€β€Œβ€Œβ€‹ο»Ώβ€Œβ€Œβ€Œβ€‹β€Œβ€‹β€‹β€ο»Ώβ€β€Œο»Ώβ€‹β€β€Œβ€β€β€Œβ€Œβ€β€‹ο»Ώβ€Œβ€β€β€‹β€Œβ€Œβ€Œβ€‹β€Œβ€β€Œβ€Œβ€Œο»Ώβ€β€‹β€Œο»Ώβ€Œβ€‹β€‹β€β€Œβ€Œβ€‹ο»Ώβ€Œβ€Œβ€Œβ€‹β€‹β€β€Œβ€Œο»Ώο»Ώβ€Œβ€β€ο»Ώβ€Œβ€β€Œβ€Œβ€Œο»Ώβ€β€Œβ€‹β€β€Œβ€Œβ€‹ο»Ώβ€‹ο»Ώβ€Œβ€‹β€Œβ€‹β€‹β€β€Œβ€Œβ€‹ο»Ώβ€‹ο»Ώβ€Œβ€‹β€Œβ€‹β€‹β€β€Œβ€Œβ€‹ο»Ώβ€‹β€β€‹ο»Ώβ€‹β€β€‹ο»Ώβ€Œβ€‹β€Œβ€Œβ€β€Œβ€‹ο»Ώβ€Œο»Ώβ€Œβ€Œβ€‹β€‹β€Œβ€Œβ€β€Œβ€Œβ€β€Œβ€‹β€Œο»Ώβ€β€Œβ€Œο»Ώβ€β€β€Œβ€Œβ€‹β€Œβ€Œβ€‹ο»Ώβ€Œβ€Œβ€‹β€ο»Ώβ€Œβ€β€‹ο»Ώβ€‹β€β€Œβ€Œβ€‹ο»Ώβ€‹β€β€‹ο»Ώβ€‹β€β€‹β€β€Œβ€Œβ€‹ο»Ώβ€Œβ€Œβ€Œβ€‹β€Œβ€‹β€‹β€ο»Ώβ€β€Œβ€β€‹ο»Ώβ€Œβ€β€β€‹β€Œβ€β€β€Œβ€Œβ€ο»Ώβ€‹β€Œβ€β€Œβ€‹β€Œο»Ώβ€‹β€β€Œβ€β€Œβ€Œβ€Œβ€ο»Ώβ€β€‹β€β€Œβ€Œβ€‹ο»Ώβ€Œβ€Œβ€Œβ€‹β€‹β€β€Œβ€Œο»Ώο»Ώβ€Œβ€β€ο»Ώβ€Œβ€β€Œβ€Œβ€Œο»Ώβ€β€Œβ€‹β€β€Œβ€Œβ€‹ο»Ώβ€‹ο»Ώβ€Œβ€‹β€Œβ€‹β€‹β€β€Œβ€Œβ€‹ο»Ώβ€‹ο»Ώβ€Œβ€‹β€Œβ€‹β€‹β€β€Œβ€Œβ€‹ο»Ώβ€‹β€β€‹ο»Ώβ€‹β€β€‹ο»Ώβ€Œβ€β€Œβ€‹β€ο»Ώβ€Œβ€Œβ€Œο»Ώβ€Œβ€β€‹ο»Ώβ€Œβ€‹ο»Ώβ€‹β€Œβ€ο»Ώβ€β€‹ο»Ώβ€‹β€‹β€Œβ€‹β€‹β€β€‹ο»Ώβ€Œβ€‹β€Œβ€Œβ€‹β€‹β€Œο»Ώβ€β€‹β€Œβ€β€β€‹β€‹β€β€Œβ€Œβ€‹ο»Ώβ€‹β€β€‹ο»Ώβ€‹β€β€‹β€β€Œβ€Œβ€‹ο»Ώβ€Œβ€Œβ€Œβ€‹β€Œβ€‹β€‹β€ο»Ώβ€β€Œο»Ώβ€Œβ€‹β€Œβ€β€Œβ€Œβ€Œο»Ώβ€β€‹β€Œο»Ώβ€Œβ€‹β€‹ο»Ώο»Ώο»Ώβ€Œβ€β€‹β€β€Œβ€β€‹β€Œβ€Œο»Ώβ€‹ο»Ώβ€Œβ€β€Œβ€Œβ€Œβ€Œβ€Œβ€Œβ€Œο»Ώβ€‹β€β€Œβ€ο»Ώβ€‹β€‹ο»Ώο»Ώβ€Œβ€Œβ€β€β€‹β€Œο»Ώβ€Œβ€‹β€Œο»Ώβ€Œβ€‹β€Œο»Ώβ€‹β€‹β€Œο»Ώβ€‹ο»Ώβ€‹β€β€Œβ€Œβ€‹ο»Ώβ€‹ο»Ώβ€Œβ€‹β€‹β€Œβ€‹β€β€Œβ€Œβ€‹ο»Ώβ€‹β€β€Œβ€‹β€Œβ€β€‹β€β€Œβ€Œβ€‹ο»Ώβ€‹β€β€Œβ€‹β€Œβ€β€Œβ€β€β€Œβ€Œβ€ο»Ώβ€β€Œο»Ώβ€Œβ€‹β€Œβ€β€Œβ€Œβ€Œβ€ο»Ώβ€‹β€‹ο»Ώβ€Œβ€‹β€‹ο»Ώβ€Œο»Ώβ€‹ο»Ώβ€‹β€Œβ€‹β€ο»Ώβ€β€Œο»Ώβ€‹ο»Ώβ€Œβ€β€‹β€Œβ€Œβ€ο»Ώβ€β€Œβ€β€β€Œβ€Œο»Ώβ€Œβ€‹β€Œο»Ώβ€β€Œβ€‹β€ο»Ώβ€β€Œο»Ώβ€‹ο»Ώβ€Œο»Ώβ€Œβ€‹β€Œο»Ώβ€Œβ€Œβ€Œβ€β€Œβ€‹β€Œβ€β€β€Œβ€Œβ€ο»Ώο»Ώβ€‹β€β€Œβ€β€Œβ€β€β€Œβ€Œβ€β€Œβ€‹β€‹ο»Ώο»Ώβ€Œβ€Œβ€β€Œο»Ώβ€Œο»Ώβ€‹β€‹β€Œβ€β€ο»Ώβ€Œβ€Œβ€Œβ€β€Œβ€β€‹β€Œβ€Œο»Ώβ€Œβ€‹β€Œο»Ώβ€Œβ€Œβ€Œβ€β€Œβ€β€‹ο»Ώβ€Œβ€β€Œβ€Œβ€Œβ€Œβ€Œβ€ο»Ώβ€Œβ€Œβ€Œβ€‹β€Œβ€Œο»Ώβ€Œβ€β€Œο»Ώβ€Œβ€Œβ€Œβ€‹ο»Ώο»Ώβ€Œβ€ο»Ώβ€‹β€Œβ€β€Œβ€β€Œο»Ώβ€β€β€‹ο»Ώβ€Œβ€‹β€Œβ€ο»Ώβ€β€Œβ€‹β€Œο»Ώβ€Œβ€‹ο»Ώο»Ώβ€‹β€β€Œβ€β€Œο»Ώβ€Œβ€‹β€Œο»Ώβ€β€Œβ€Œο»Ώβ€‹β€‹β€Œβ€β€Œβ€Œβ€‹ο»Ώο»Ώβ€Œβ€Œβ€β€‹β€β€Œβ€ο»Ώβ€‹β€Œβ€ο»Ώο»Ώβ€Œβ€β€Œο»Ώβ€‹β€β€Œβ€β€Œο»Ώβ€‹β€‹β€Œβ€β€‹β€Œβ€Œο»Ώβ€Œβ€‹β€Œβ€β€β€‹β€‹ο»Ώο»Ώβ€Œβ€Œο»Ώβ€‹β€‹β€Œβ€β€‹β€Œβ€Œβ€β€Œο»Ώβ€Œβ€β€Œβ€Œβ€Œβ€‹β€‹β€β€Œο»Ώβ€Œβ€Œβ€Œβ€β€β€Œβ€Œβ€ο»Ώβ€‹β€Œβ€β€Œβ€‹β€Œβ€β€Œβ€Œβ€Œο»Ώβ€‹β€β€‹β€β€Œβ€Œβ€‹ο»Ώβ€Œβ€Œβ€Œβ€‹β€‹β€β€Œβ€Œο»Ώο»Ώβ€Œβ€β€ο»Ώβ€Œβ€β€Œβ€Œβ€Œο»Ώβ€β€Œβ€‹β€β€Œβ€Œβ€‹ο»Ώβ€‹ο»Ώβ€Œβ€‹β€Œβ€‹β€‹β€β€Œβ€Œβ€‹ο»Ώβ€‹ο»Ώβ€Œβ€‹β€Œβ€‹β€‹β€β€Œβ€Œβ€‹ο»Ώβ€‹β€β€‹ο»Ώβ€‹β€β€Œβ€‹β€β€β€‹ο»Ώβ€‹β€‹β€‹ο»Ώβ€Œο»Ώβ€Œο»Ώβ€β€β€‹β€ο»Ώβ€Œβ€Œβ€β€β€Œβ€Œβ€Œβ€‹β€β€Œβ€β€‹β€β€Œβ€ο»Ώβ€Œβ€Œβ€β€β€Œβ€Œβ€Œβ€‹β€‹β€Œβ€Œβ€Œβ€‹β€‹β€β€Œβ€Œβ€‹ο»Ώβ€‹β€β€‹ο»Ώβ€‹β€β€‹β€β€Œβ€Œβ€‹ο»Ώβ€Œβ€Œβ€Œβ€‹β€Œβ€‹β€‹β€ο»Ώβ€β€Œο»Ώβ€‹β€β€Œβ€β€β€Œβ€Œβ€β€‹ο»Ώβ€Œβ€β€β€‹β€Œβ€Œβ€Œβ€‹β€Œβ€β€Œβ€Œβ€Œο»Ώβ€β€‹β€Œο»Ώβ€Œβ€‹β€‹β€β€Œβ€Œβ€‹ο»Ώβ€Œβ€Œβ€Œβ€‹β€‹β€β€Œβ€Œο»Ώο»Ώβ€Œβ€β€ο»Ώβ€Œβ€β€Œβ€Œβ€Œο»Ώβ€β€Œβ€‹β€β€Œβ€Œβ€‹ο»Ώβ€‹ο»Ώβ€Œβ€‹β€Œβ€‹β€‹β€β€Œβ€Œβ€‹ο»Ώβ€‹ο»Ώβ€Œβ€‹β€Œβ€‹β€‹β€β€Œβ€Œβ€‹ο»Ώβ€‹β€β€‹ο»Ώβ€‹β€β€‹ο»Ώβ€Œβ€‹β€Œβ€Œβ€β€Œβ€‹ο»Ώβ€Œο»Ώβ€Œβ€Œβ€‹β€‹β€Œβ€Œβ€β€Œβ€Œβ€β€Œβ€‹β€Œο»Ώβ€β€Œβ€Œο»Ώβ€β€β€Œβ€Œβ€‹β€Œβ€Œβ€‹ο»Ώβ€Œβ€Œβ€‹β€ο»Ώβ€Œβ€β€‹ο»Ώβ€‹β€β€Œβ€Œβ€‹ο»Ώβ€‹β€β€‹ο»Ώβ€‹β€β€‹β€β€Œβ€Œβ€‹ο»Ώβ€Œβ€Œβ€Œβ€‹β€Œβ€‹β€‹β€ο»Ώβ€β€Œβ€β€‹ο»Ώβ€Œβ€β€β€‹β€Œβ€β€β€Œβ€Œβ€ο»Ώβ€‹β€Œβ€β€Œβ€‹β€Œο»Ώβ€‹β€β€Œβ€β€Œβ€Œβ€Œβ€ο»Ώβ€β€‹β€β€Œβ€Œβ€‹ο»Ώβ€Œβ€Œβ€Œβ€‹β€‹β€β€Œβ€Œο»Ώο»Ώβ€Œβ€β€ο»Ώβ€Œβ€β€Œβ€Œβ€Œο»Ώβ€β€Œβ€‹β€β€Œβ€Œβ€‹ο»Ώβ€‹ο»Ώβ€Œβ€‹β€Œβ€‹β€‹β€β€Œβ€Œβ€‹ο»Ώβ€‹ο»Ώβ€Œβ€‹β€Œβ€‹β€‹β€β€Œβ€Œβ€‹ο»Ώβ€‹β€β€‹ο»Ώβ€‹β€β€‹ο»Ώβ€Œβ€β€Œβ€‹β€ο»Ώβ€Œβ€Œβ€Œο»Ώβ€Œβ€β€‹ο»Ώβ€Œβ€‹ο»Ώβ€‹β€Œβ€ο»Ώβ€β€‹ο»Ώβ€‹β€‹β€Œβ€‹β€‹β€β€‹ο»Ώβ€Œβ€‹β€Œβ€Œβ€‹β€‹β€Œο»Ώβ€β€‹β€Œβ€β€β€‹β€‹β€β€Œβ€Œβ€‹ο»Ώβ€‹β€β€‹ο»Ώβ€‹β€β€‹β€β€Œβ€Œβ€‹ο»Ώβ€Œβ€Œβ€Œβ€‹β€Œβ€‹β€‹β€ο»Ώβ€β€Œο»Ώβ€Œβ€‹β€Œβ€β€Œβ€Œβ€Œο»Ώβ€β€‹β€Œο»Ώβ€Œβ€‹β€‹β€β€Œβ€β€Œο»Ώβ€‹β€‹β€Œβ€β€Œβ€Œβ€Œο»Ώβ€‹β€β€Œο»Ώβ€‹ο»Ώβ€Œο»Ώβ€‹β€‹β€Œβ€β€Œβ€Œβ€Œβ€β€‹ο»Ώβ€Œο»Ώβ€Œβ€‹β€Œβ€β€β€Œβ€Œο»Ώβ€Œβ€β€Œβ€β€Œβ€Œβ€‹ο»Ώο»Ώβ€Œβ€Œο»Ώβ€‹β€‹β€Œο»Ώβ€Œβ€Œβ€Œβ€β€‹β€β€Œβ€ο»Ώβ€‹β€Œβ€β€β€Œβ€Œο»Ώβ€‹ο»Ώβ€Œβ€β€β€‹β€Œβ€β€Œβ€Œβ€Œβ€β€Œβ€‹β€‹β€β€‹β€β€Œο»Ώο»Ώβ€Œ file extracted from the PCAP in part 4 is an β€‹β€‹β€‹β€‹β€Œο»Ώβ€ο»Ώβ€‹β€β€‹β€β€Œβ€ο»Ώο»Ώβ€Œο»Ώβ€‹β€β€Œβ€β€β€Œβ€Œβ€β€Œο»Ώβ€Œβ€β€β€Œβ€Œβ€ο»Ώβ€β€‹β€β€‹β€β€‹ο»Ώβ€β€β€‹β€β€‹β€β€Œο»Ώβ€‹ο»Ώβ€Œβ€β€‹β€Œβ€Œβ€ο»Ώβ€β€Œβ€β€β€Œβ€Œο»Ώβ€Œβ€‹β€Œο»Ώβ€β€Œβ€‹β€ο»Ώβ€β€Œβ€β€β€Œβ€Œβ€ο»Ώο»Ώβ€‹β€β€‹β€β€‹β€ο»Ώβ€‹β€‹β€β€‹β€β€Œβ€β€β€‹β€Œο»Ώβ€‹β€β€Œβ€β€Œβ€Œβ€Œβ€β€Œβ€β€‹β€β€‹β€β€‹ο»Ώβ€β€β€‹β€β€‹β€β€Œβ€β€β€‹β€Œο»Ώβ€Œβ€‹β€Œο»Ώβ€Œβ€‹β€Œο»Ώβ€‹β€‹β€Œο»Ώβ€‹ο»Ώβ€‹ο»Ώβ€β€β€‹β€ο»Ώο»Ώβ€‹β€ο»Ώο»Ώβ€Œβ€β€β€Œβ€Œβ€ο»Ώβ€β€Œο»Ώβ€Œβ€‹β€Œβ€β€Œβ€Œβ€Œβ€ο»Ώβ€‹β€‹ο»Ώβ€Œβ€‹β€‹ο»Ώβ€Œο»Ώβ€‹ο»Ώβ€‹β€Œβ€‹β€ο»Ώβ€β€Œο»Ώβ€‹ο»Ώβ€Œβ€β€‹β€Œβ€Œβ€ο»Ώβ€β€Œβ€β€β€Œβ€Œο»Ώβ€Œβ€‹β€Œο»Ώβ€β€Œβ€‹β€ο»Ώβ€β€Œο»Ώβ€‹ο»Ώβ€Œο»Ώβ€Œβ€‹β€Œο»Ώβ€Œβ€Œβ€Œβ€β€Œβ€‹β€Œβ€β€β€Œβ€Œβ€ο»Ώο»Ώβ€‹β€ο»Ώο»Ώβ€Œβ€β€β€Œβ€Œβ€ο»Ώβ€β€Œο»Ώβ€Œβ€‹β€Œβ€β€Œβ€Œβ€Œβ€ο»Ώβ€β€Œο»Ώβ€Œβ€‹β€‹β€ο»Ώο»Ώβ€Œβ€β€Œβ€Œβ€Œβ€β€Œβ€‹β€Œβ€β€β€Œβ€Œο»Ώβ€Œβ€‹β€‹β€ο»Ώο»Ώβ€Œβ€ο»Ώβ€Œβ€Œβ€ο»Ώο»Ώβ€Œβ€β€Œβ€‹β€Œβ€β€Œβ€Œβ€‹ο»Ώο»Ώβ€Œβ€Œο»Ώβ€‹β€‹β€Œο»Ώβ€‹β€β€Œβ€β€Œβ€Œβ€Œο»Ώβ€‹ο»Ώβ€Œβ€β€Œβ€Œβ€Œβ€ο»Ώβ€β€Œο»Ώβ€Œβ€‹β€Œβ€β€‹β€Œβ€Œο»Ώβ€Œβ€‹β€Œβ€β€β€Œβ€Œβ€ο»Ώο»Ώβ€Œβ€ο»Ώβ€β€‹ο»Ώβ€ο»Ώβ€Œβ€β€β€Œβ€Œβ€β€Œβ€‹β€‹ο»Ώο»Ώβ€Œβ€Œβ€β€Œο»Ώβ€Œο»Ώβ€‹β€‹β€Œβ€β€ο»Ώβ€Œβ€Œβ€Œβ€β€Œβ€β€‹β€Œβ€Œο»Ώβ€Œβ€‹β€Œο»Ώβ€Œβ€Œβ€Œβ€β€Œβ€β€‹ο»Ώβ€Œβ€β€Œβ€Œβ€Œβ€Œβ€Œβ€ο»Ώβ€Œβ€Œβ€Œβ€‹β€Œβ€Œο»Ώβ€Œβ€β€Œο»Ώβ€Œβ€Œβ€Œβ€‹ο»Ώο»Ώβ€Œβ€ο»Ώβ€‹β€Œβ€β€Œβ€β€Œο»Ώβ€β€β€‹ο»Ώβ€Œβ€‹β€Œβ€ο»Ώβ€β€Œβ€‹β€Œο»Ώβ€Œβ€‹ο»Ώο»Ώβ€‹ο»Ώβ€ο»Ώβ€Œο»Ώβ€Œβ€‹β€Œο»Ώβ€β€Œβ€Œο»Ώβ€‹β€‹β€Œβ€β€Œβ€Œβ€‹ο»Ώο»Ώβ€Œβ€Œβ€β€‹β€β€Œβ€ο»Ώβ€‹β€Œβ€ο»Ώο»Ώβ€Œβ€β€Œο»Ώβ€‹ο»Ώβ€ο»Ώβ€Œο»Ώβ€‹β€‹β€Œβ€β€‹β€Œβ€Œο»Ώβ€Œβ€‹β€Œβ€β€β€‹β€‹ο»Ώο»Ώβ€Œβ€Œο»Ώβ€‹β€‹β€Œβ€β€‹β€Œβ€Œβ€β€Œο»Ώβ€Œβ€β€Œβ€Œβ€Œβ€‹β€‹β€β€Œο»Ώβ€Œβ€Œβ€Œβ€β€β€Œβ€Œβ€ο»Ώβ€‹β€Œβ€β€Œβ€‹β€Œβ€β€Œβ€Œβ€Œο»Ώβ€‹β€β€‹β€β€Œβ€Œβ€‹ο»Ώβ€Œβ€Œβ€Œβ€‹β€‹β€β€Œβ€Œο»Ώο»Ώβ€Œβ€β€ο»Ώβ€Œβ€β€Œβ€Œβ€Œο»Ώβ€β€Œβ€‹β€β€Œβ€Œβ€‹ο»Ώβ€‹ο»Ώβ€Œβ€‹β€Œβ€‹β€‹β€β€Œβ€Œβ€‹ο»Ώβ€‹ο»Ώβ€Œβ€‹β€Œβ€‹β€‹β€β€Œβ€Œβ€‹ο»Ώβ€‹β€β€‹ο»Ώβ€‹β€β€Œβ€‹β€β€β€‹ο»Ώβ€‹β€‹β€‹ο»Ώβ€Œο»Ώβ€Œο»Ώβ€β€β€‹β€ο»Ώβ€Œβ€Œβ€β€β€Œβ€Œβ€Œβ€‹β€β€Œβ€β€‹β€β€Œβ€ο»Ώβ€Œβ€Œβ€β€β€Œβ€Œβ€Œβ€‹β€‹β€Œβ€Œβ€Œβ€‹β€‹β€β€Œβ€Œβ€‹ο»Ώβ€‹β€β€‹ο»Ώβ€‹β€β€‹β€β€Œβ€Œβ€‹ο»Ώβ€Œβ€Œβ€Œβ€‹β€Œβ€‹β€‹β€ο»Ώβ€β€Œο»Ώβ€‹β€β€Œβ€β€β€Œβ€Œβ€β€‹ο»Ώβ€Œβ€β€β€‹β€Œβ€Œβ€Œβ€‹β€Œβ€β€Œβ€Œβ€Œο»Ώβ€β€‹β€Œο»Ώβ€Œβ€‹β€‹β€β€Œβ€Œβ€‹ο»Ώβ€Œβ€Œβ€Œβ€‹β€‹β€β€Œβ€Œο»Ώο»Ώβ€Œβ€β€ο»Ώβ€Œβ€β€Œβ€Œβ€Œο»Ώβ€β€Œβ€‹β€β€Œβ€Œβ€‹ο»Ώβ€‹ο»Ώβ€Œβ€‹β€Œβ€‹β€‹β€β€Œβ€Œβ€‹ο»Ώβ€‹ο»Ώβ€Œβ€‹β€Œβ€‹β€‹β€β€Œβ€Œβ€‹ο»Ώβ€‹β€β€‹ο»Ώβ€‹β€β€‹ο»Ώβ€Œβ€‹β€Œβ€Œβ€β€Œβ€‹ο»Ώβ€Œο»Ώβ€Œβ€Œβ€‹β€‹β€Œβ€Œβ€β€Œβ€Œβ€β€Œβ€‹β€Œο»Ώβ€β€Œβ€Œο»Ώβ€β€β€Œβ€Œβ€‹β€Œβ€Œβ€‹ο»Ώβ€Œβ€Œβ€‹β€ο»Ώβ€Œβ€β€‹ο»Ώβ€‹β€β€Œβ€Œβ€‹ο»Ώβ€‹β€β€‹ο»Ώβ€‹β€β€‹β€β€Œβ€Œβ€‹ο»Ώβ€Œβ€Œβ€Œβ€‹β€Œβ€‹β€‹β€ο»Ώβ€β€Œβ€β€‹ο»Ώβ€Œβ€β€β€‹β€Œβ€β€β€Œβ€Œβ€ο»Ώβ€‹β€Œβ€β€Œβ€‹β€Œο»Ώβ€‹β€β€Œβ€β€Œβ€Œβ€Œβ€ο»Ώβ€β€‹β€β€Œβ€Œβ€‹ο»Ώβ€Œβ€Œβ€Œβ€‹β€‹β€β€Œβ€Œο»Ώο»Ώβ€Œβ€β€ο»Ώβ€Œβ€β€Œβ€Œβ€Œο»Ώβ€β€Œβ€‹β€β€Œβ€Œβ€‹ο»Ώβ€‹ο»Ώβ€Œβ€‹β€Œβ€‹β€‹β€β€Œβ€Œβ€‹ο»Ώβ€‹ο»Ώβ€Œβ€‹β€Œβ€‹β€‹β€β€Œβ€Œβ€‹ο»Ώβ€‹β€β€‹ο»Ώβ€‹β€β€Œβ€‹β€ο»Ώβ€‹ο»Ώβ€Œο»Ώβ€Œβ€‹ο»Ώβ€Œβ€Œβ€Œβ€‹β€β€Œβ€‹ο»Ώο»Ώβ€Œο»Ώβ€β€‹β€Œβ€β€β€Œβ€Œβ€β€Œο»Ώβ€Œβ€Œβ€Œο»Ώβ€Œβ€Œβ€Œο»Ώβ€Œβ€‹β€‹β€Œβ€Œο»Ώβ€Œβ€Œβ€‹β€β€Œβ€Œβ€‹ο»Ώβ€‹β€β€‹ο»Ώβ€‹β€β€‹β€β€Œβ€Œβ€‹ο»Ώβ€Œβ€Œβ€Œβ€‹β€Œβ€‹β€‹β€ο»Ώβ€β€Œο»Ώβ€Œβ€‹β€Œβ€β€Œβ€Œβ€Œο»Ώβ€β€‹β€Œο»Ώβ€Œβ€‹β€‹ο»Ώο»Ώο»Ώβ€Œβ€β€‹β€β€Œβ€β€‹β€Œβ€Œο»Ώβ€‹ο»Ώβ€Œβ€β€Œβ€Œβ€Œβ€Œβ€Œβ€Œβ€Œο»Ώβ€‹β€β€Œβ€ο»Ώβ€‹β€‹ο»Ώο»Ώβ€Œβ€Œβ€β€β€‹β€Œο»Ώβ€Œβ€‹β€Œο»Ώβ€Œβ€‹β€Œο»Ώβ€‹β€‹β€Œο»Ώβ€‹ο»Ώβ€‹β€β€Œβ€Œβ€‹ο»Ώβ€‹ο»Ώβ€Œβ€‹β€‹β€Œβ€‹β€β€Œβ€Œβ€‹ο»Ώβ€‹β€β€Œβ€‹β€Œβ€β€‹β€β€Œβ€Œβ€‹ο»Ώβ€‹β€β€Œβ€‹β€Œβ€β€Œβ€β€β€Œβ€Œβ€ο»Ώβ€β€Œο»Ώβ€Œβ€‹β€Œβ€β€Œβ€Œβ€Œβ€ο»Ώβ€‹β€‹ο»Ώβ€Œβ€‹β€‹ο»Ώβ€Œο»Ώβ€‹ο»Ώβ€‹β€Œβ€‹β€ο»Ώβ€β€Œο»Ώβ€‹ο»Ώβ€Œβ€β€‹β€Œβ€Œβ€ο»Ώβ€β€Œβ€β€β€Œβ€Œο»Ώβ€Œβ€‹β€Œο»Ώβ€β€Œβ€‹β€ο»Ώβ€β€Œο»Ώβ€‹ο»Ώβ€Œο»Ώβ€Œβ€‹β€Œο»Ώβ€Œβ€Œβ€Œβ€β€Œβ€‹β€Œβ€β€β€Œβ€Œβ€ο»Ώο»Ώβ€‹β€β€Œβ€β€Œβ€β€β€Œβ€Œβ€β€Œβ€‹β€‹ο»Ώο»Ώβ€Œβ€Œβ€β€Œο»Ώβ€Œο»Ώβ€‹β€‹β€Œβ€β€ο»Ώβ€Œβ€Œβ€Œβ€β€Œβ€β€‹β€Œβ€Œο»Ώβ€Œβ€‹β€Œο»Ώβ€Œβ€Œβ€Œβ€β€Œβ€β€‹ο»Ώβ€Œβ€β€Œβ€Œβ€Œβ€Œβ€Œβ€ο»Ώβ€Œβ€Œβ€Œβ€‹β€Œβ€Œο»Ώβ€Œβ€β€Œο»Ώβ€Œβ€Œβ€Œβ€‹ο»Ώο»Ώβ€Œβ€ο»Ώβ€‹β€Œβ€β€Œβ€β€Œο»Ώβ€β€β€‹ο»Ώβ€Œβ€‹β€Œβ€ο»Ώβ€β€Œβ€‹β€Œο»Ώβ€Œβ€‹ο»Ώο»Ώβ€‹β€β€Œβ€β€Œο»Ώβ€Œβ€‹β€Œο»Ώβ€β€Œβ€Œο»Ώβ€‹β€‹β€Œβ€β€Œβ€Œβ€‹ο»Ώο»Ώβ€Œβ€Œβ€β€‹β€β€Œβ€ο»Ώβ€‹β€Œβ€ο»Ώο»Ώβ€Œβ€β€Œο»Ώβ€‹β€β€Œβ€β€Œο»Ώβ€‹β€‹β€Œβ€β€‹β€Œβ€Œο»Ώβ€Œβ€‹β€Œβ€β€β€‹β€‹ο»Ώο»Ώβ€Œβ€Œο»Ώβ€‹β€‹β€Œβ€β€‹β€Œβ€Œβ€β€Œο»Ώβ€Œβ€β€Œβ€Œβ€Œβ€‹β€‹β€β€Œο»Ώβ€Œβ€Œβ€Œβ€β€β€Œβ€Œβ€ο»Ώβ€‹β€Œβ€β€Œβ€‹β€Œβ€β€Œβ€Œβ€Œο»Ώβ€‹β€β€‹β€β€Œβ€Œβ€‹ο»Ώβ€Œβ€Œβ€Œβ€‹β€‹β€β€Œβ€Œο»Ώο»Ώβ€Œβ€β€ο»Ώβ€Œβ€β€Œβ€Œβ€Œο»Ώβ€β€Œβ€‹β€β€Œβ€Œβ€‹ο»Ώβ€‹ο»Ώβ€Œβ€‹β€Œβ€‹β€‹β€β€Œβ€Œβ€‹ο»Ώβ€‹ο»Ώβ€Œβ€‹β€Œβ€‹β€‹β€β€Œβ€Œβ€‹ο»Ώβ€‹β€β€‹ο»Ώβ€‹β€β€Œβ€‹β€β€β€‹ο»Ώβ€‹β€‹β€‹ο»Ώβ€Œο»Ώβ€Œο»Ώβ€β€β€‹β€ο»Ώβ€Œβ€Œβ€β€β€Œβ€Œβ€Œβ€‹β€β€Œβ€β€‹β€β€Œβ€ο»Ώβ€Œβ€Œβ€β€β€Œβ€Œβ€Œβ€‹β€‹β€Œβ€Œβ€Œβ€‹β€‹β€β€Œβ€Œβ€‹ο»Ώβ€‹β€β€‹ο»Ώβ€‹β€β€‹β€β€Œβ€Œβ€‹ο»Ώβ€Œβ€Œβ€Œβ€‹β€Œβ€‹β€‹β€ο»Ώβ€β€Œο»Ώβ€‹β€β€Œβ€β€β€Œβ€Œβ€β€‹ο»Ώβ€Œβ€β€β€‹β€Œβ€Œβ€Œβ€‹β€Œβ€β€Œβ€Œβ€Œο»Ώβ€β€‹β€Œο»Ώβ€Œβ€‹β€‹β€β€Œβ€Œβ€‹ο»Ώβ€Œβ€Œβ€Œβ€‹β€‹β€β€Œβ€Œο»Ώο»Ώβ€Œβ€β€ο»Ώβ€Œβ€β€Œβ€Œβ€Œο»Ώβ€β€Œβ€‹β€β€Œβ€Œβ€‹ο»Ώβ€‹ο»Ώβ€Œβ€‹β€Œβ€‹β€‹β€β€Œβ€Œβ€‹ο»Ώβ€‹ο»Ώβ€Œβ€‹β€Œβ€‹β€‹β€β€Œβ€Œβ€‹ο»Ώβ€‹β€β€‹ο»Ώβ€‹β€β€‹ο»Ώβ€Œβ€‹β€Œβ€Œβ€β€Œβ€‹ο»Ώβ€Œο»Ώβ€Œβ€Œβ€‹β€‹β€Œβ€Œβ€β€Œβ€Œβ€β€Œβ€‹β€Œο»Ώβ€β€Œβ€Œο»Ώβ€β€β€Œβ€Œβ€‹β€Œβ€Œβ€‹ο»Ώβ€Œβ€Œβ€‹β€ο»Ώβ€Œβ€β€‹ο»Ώβ€‹β€β€Œβ€Œβ€‹ο»Ώβ€‹β€β€‹ο»Ώβ€‹β€β€‹β€β€Œβ€Œβ€‹ο»Ώβ€Œβ€Œβ€Œβ€‹β€Œβ€‹β€‹β€ο»Ώβ€β€Œβ€β€‹ο»Ώβ€Œβ€β€β€‹β€Œβ€β€β€Œβ€Œβ€ο»Ώβ€‹β€Œβ€β€Œβ€‹β€Œο»Ώβ€‹β€β€Œβ€β€Œβ€Œβ€Œβ€ο»Ώβ€β€‹β€β€Œβ€Œβ€‹ο»Ώβ€Œβ€Œβ€Œβ€‹β€‹β€β€Œβ€Œο»Ώο»Ώβ€Œβ€β€ο»Ώβ€Œβ€β€Œβ€Œβ€Œο»Ώβ€β€Œβ€‹β€β€Œβ€Œβ€‹ο»Ώβ€‹ο»Ώβ€Œβ€‹β€Œβ€‹β€‹β€β€Œβ€Œβ€‹ο»Ώβ€‹ο»Ώβ€Œβ€‹β€Œβ€‹β€‹β€β€Œβ€Œβ€‹ο»Ώβ€‹β€β€‹ο»Ώβ€‹β€β€Œβ€‹β€ο»Ώβ€‹ο»Ώβ€Œο»Ώβ€Œβ€‹ο»Ώβ€Œβ€Œβ€Œβ€‹β€β€Œβ€‹ο»Ώο»Ώβ€Œο»Ώβ€β€‹β€Œβ€β€β€Œβ€Œβ€β€Œο»Ώβ€Œβ€Œβ€Œο»Ώβ€Œβ€Œβ€Œο»Ώβ€Œβ€‹β€‹β€Œβ€Œο»Ώβ€Œβ€Œβ€‹β€β€Œβ€Œβ€‹ο»Ώβ€‹β€β€‹ο»Ώβ€‹β€β€‹β€β€Œβ€Œβ€‹ο»Ώβ€Œβ€Œβ€Œβ€‹β€Œβ€‹β€‹β€ο»Ώβ€β€Œο»Ώβ€Œβ€‹β€Œβ€β€Œβ€Œβ€Œο»Ώβ€β€‹β€Œο»Ώβ€Œβ€‹β€‹β€β€Œβ€β€Œο»Ώβ€‹β€‹β€Œβ€β€Œβ€Œβ€Œο»Ώβ€‹β€β€Œο»Ώβ€‹ο»Ώβ€Œο»Ώβ€‹β€‹β€Œβ€β€Œβ€Œβ€Œβ€β€‹ο»Ώβ€Œο»Ώβ€Œβ€‹β€Œβ€β€β€Œβ€Œο»Ώβ€Œβ€β€Œβ€β€Œβ€Œβ€‹ο»Ώο»Ώβ€Œβ€Œο»Ώβ€‹β€‹β€Œο»Ώβ€Œβ€Œβ€Œβ€β€‹β€β€Œβ€ο»Ώβ€‹β€Œβ€β€β€Œβ€Œο»Ώβ€‹ο»Ώβ€Œβ€β€β€‹β€Œβ€β€Œβ€Œβ€Œβ€β€Œβ€‹β€‹β€β€‹β€β€Œο»Ώο»Ώβ€ŒLinux ELFβ€‹β€‹β€‹β€‹β€Œο»Ώβ€ο»Ώβ€‹β€β€‹β€β€Œβ€ο»Ώο»Ώβ€Œο»Ώβ€‹β€β€Œβ€β€β€Œβ€Œβ€β€Œο»Ώβ€Œβ€β€β€Œβ€Œβ€ο»Ώβ€β€‹β€β€‹β€β€‹ο»Ώβ€β€β€‹β€β€‹β€β€Œο»Ώβ€‹ο»Ώβ€Œβ€β€‹β€Œβ€Œβ€ο»Ώβ€β€Œβ€β€β€Œβ€Œο»Ώβ€Œβ€‹β€Œο»Ώβ€β€Œβ€‹β€ο»Ώβ€β€Œβ€β€β€Œβ€Œβ€ο»Ώο»Ώβ€‹β€β€‹β€β€‹β€ο»Ώβ€‹β€‹β€β€‹β€β€Œβ€β€β€‹β€Œο»Ώβ€‹β€β€Œβ€β€Œβ€Œβ€Œβ€β€Œβ€β€‹β€β€‹β€β€‹ο»Ώβ€β€β€‹β€β€‹β€β€Œβ€β€β€‹β€Œο»Ώβ€Œβ€‹β€Œο»Ώβ€Œβ€‹β€Œο»Ώβ€‹β€‹β€Œο»Ώβ€‹ο»Ώβ€‹ο»Ώβ€β€β€‹β€ο»Ώο»Ώβ€‹β€ο»Ώο»Ώβ€Œβ€β€β€Œβ€Œβ€ο»Ώβ€β€Œο»Ώβ€Œβ€‹β€Œβ€β€Œβ€Œβ€Œβ€ο»Ώβ€‹β€‹ο»Ώβ€Œβ€‹β€‹ο»Ώβ€Œο»Ώβ€‹ο»Ώβ€‹β€Œβ€‹β€ο»Ώβ€β€Œο»Ώβ€‹ο»Ώβ€Œβ€β€‹β€Œβ€Œβ€ο»Ώβ€β€Œβ€β€β€Œβ€Œο»Ώβ€Œβ€‹β€Œο»Ώβ€β€Œβ€‹β€ο»Ώβ€β€Œο»Ώβ€‹ο»Ώβ€Œο»Ώβ€Œβ€‹β€Œο»Ώβ€Œβ€Œβ€Œβ€β€Œβ€‹β€Œβ€β€β€Œβ€Œβ€ο»Ώο»Ώβ€‹β€ο»Ώο»Ώβ€Œβ€β€β€Œβ€Œβ€ο»Ώβ€β€Œο»Ώβ€Œβ€‹β€Œβ€β€Œβ€Œβ€Œβ€ο»Ώβ€β€Œο»Ώβ€Œβ€‹β€‹β€ο»Ώο»Ώβ€Œβ€β€Œβ€Œβ€Œβ€β€Œβ€‹β€Œβ€β€β€Œβ€Œο»Ώβ€Œβ€‹β€‹β€ο»Ώο»Ώβ€Œβ€ο»Ώβ€Œβ€Œβ€ο»Ώο»Ώβ€Œβ€β€Œβ€‹β€Œβ€β€Œβ€Œβ€‹ο»Ώο»Ώβ€Œβ€Œο»Ώβ€‹β€‹β€Œο»Ώβ€‹β€β€Œβ€β€Œβ€Œβ€Œο»Ώβ€‹ο»Ώβ€Œβ€β€Œβ€Œβ€Œβ€ο»Ώβ€β€Œο»Ώβ€Œβ€‹β€Œβ€β€‹β€Œβ€Œο»Ώβ€Œβ€‹β€Œβ€β€β€Œβ€Œβ€ο»Ώο»Ώβ€Œβ€ο»Ώβ€β€‹ο»Ώβ€ο»Ώβ€Œβ€β€β€Œβ€Œβ€β€Œβ€‹β€‹ο»Ώο»Ώβ€Œβ€Œβ€β€Œο»Ώβ€Œο»Ώβ€‹β€‹β€Œβ€β€ο»Ώβ€Œβ€Œβ€Œβ€β€Œβ€β€‹β€Œβ€Œο»Ώβ€Œβ€‹β€Œο»Ώβ€Œβ€Œβ€Œβ€β€Œβ€β€‹ο»Ώβ€Œβ€β€Œβ€Œβ€Œβ€Œβ€Œβ€ο»Ώβ€Œβ€Œβ€Œβ€‹β€Œβ€Œο»Ώβ€Œβ€β€Œο»Ώβ€Œβ€Œβ€Œβ€‹ο»Ώο»Ώβ€Œβ€ο»Ώβ€‹β€Œβ€β€Œβ€β€Œο»Ώβ€β€β€‹ο»Ώβ€Œβ€‹β€Œβ€ο»Ώβ€β€Œβ€‹β€Œο»Ώβ€Œβ€‹ο»Ώο»Ώβ€‹ο»Ώβ€ο»Ώβ€Œο»Ώβ€Œβ€‹β€Œο»Ώβ€β€Œβ€Œο»Ώβ€‹β€‹β€Œβ€β€Œβ€Œβ€‹ο»Ώο»Ώβ€Œβ€Œβ€β€‹β€β€Œβ€ο»Ώβ€‹β€Œβ€ο»Ώο»Ώβ€Œβ€β€Œο»Ώβ€‹ο»Ώβ€ο»Ώβ€Œο»Ώβ€‹β€‹β€Œβ€β€‹β€Œβ€Œο»Ώβ€Œβ€‹β€Œβ€β€β€‹β€‹ο»Ώο»Ώβ€Œβ€Œο»Ώβ€‹β€‹β€Œβ€β€‹β€Œβ€Œβ€β€Œο»Ώβ€Œβ€β€Œβ€Œβ€Œβ€‹β€‹β€β€Œο»Ώβ€Œβ€Œβ€Œβ€β€β€Œβ€Œβ€ο»Ώβ€‹β€Œβ€β€Œβ€‹β€Œβ€β€Œβ€Œβ€Œο»Ώβ€‹β€β€‹β€β€Œβ€Œβ€‹ο»Ώβ€Œβ€Œβ€Œβ€‹β€‹β€β€Œβ€Œο»Ώο»Ώβ€Œβ€β€ο»Ώβ€Œβ€β€Œβ€Œβ€Œο»Ώβ€β€Œβ€‹β€β€Œβ€Œβ€‹ο»Ώβ€‹ο»Ώβ€Œβ€‹β€Œβ€‹β€‹β€β€Œβ€Œβ€‹ο»Ώβ€‹ο»Ώβ€Œβ€‹β€Œβ€‹β€‹β€β€Œβ€Œβ€‹ο»Ώβ€‹β€β€‹ο»Ώβ€‹β€β€Œβ€‹β€β€β€‹ο»Ώβ€‹β€‹β€‹ο»Ώβ€Œο»Ώβ€Œο»Ώβ€β€β€‹β€ο»Ώβ€Œβ€Œβ€β€β€Œβ€Œβ€Œβ€‹β€β€Œβ€β€‹β€β€Œβ€ο»Ώβ€Œβ€Œβ€β€β€Œβ€Œβ€Œβ€‹β€‹β€Œβ€Œβ€Œβ€‹β€‹β€β€Œβ€Œβ€‹ο»Ώβ€‹β€β€‹ο»Ώβ€‹β€β€‹β€β€Œβ€Œβ€‹ο»Ώβ€Œβ€Œβ€Œβ€‹β€Œβ€‹β€‹β€ο»Ώβ€β€Œο»Ώβ€‹β€β€Œβ€β€β€Œβ€Œβ€β€‹ο»Ώβ€Œβ€β€β€‹β€Œβ€Œβ€Œβ€‹β€Œβ€β€Œβ€Œβ€Œο»Ώβ€β€‹β€Œο»Ώβ€Œβ€‹β€‹β€β€Œβ€Œβ€‹ο»Ώβ€Œβ€Œβ€Œβ€‹β€‹β€β€Œβ€Œο»Ώο»Ώβ€Œβ€β€ο»Ώβ€Œβ€β€Œβ€Œβ€Œο»Ώβ€β€Œβ€‹β€β€Œβ€Œβ€‹ο»Ώβ€‹ο»Ώβ€Œβ€‹β€Œβ€‹β€‹β€β€Œβ€Œβ€‹ο»Ώβ€‹ο»Ώβ€Œβ€‹β€Œβ€‹β€‹β€β€Œβ€Œβ€‹ο»Ώβ€‹β€β€‹ο»Ώβ€‹β€β€‹ο»Ώβ€Œβ€‹β€Œβ€Œβ€β€Œβ€‹ο»Ώβ€Œο»Ώβ€Œβ€Œβ€‹β€‹β€Œβ€Œβ€β€Œβ€Œβ€β€Œβ€‹β€Œο»Ώβ€β€Œβ€Œο»Ώβ€β€β€Œβ€Œβ€‹β€Œβ€Œβ€‹ο»Ώβ€Œβ€Œβ€‹β€ο»Ώβ€Œβ€β€‹ο»Ώβ€‹β€β€Œβ€Œβ€‹ο»Ώβ€‹β€β€‹ο»Ώβ€‹β€β€‹β€β€Œβ€Œβ€‹ο»Ώβ€Œβ€Œβ€Œβ€‹β€Œβ€‹β€‹β€ο»Ώβ€β€Œβ€β€‹ο»Ώβ€Œβ€β€β€‹β€Œβ€β€β€Œβ€Œβ€ο»Ώβ€‹β€Œβ€β€Œβ€‹β€Œο»Ώβ€‹β€β€Œβ€β€Œβ€Œβ€Œβ€ο»Ώβ€β€‹β€β€Œβ€Œβ€‹ο»Ώβ€Œβ€Œβ€Œβ€‹β€‹β€β€Œβ€Œο»Ώο»Ώβ€Œβ€β€ο»Ώβ€Œβ€β€Œβ€Œβ€Œο»Ώβ€β€Œβ€‹β€β€Œβ€Œβ€‹ο»Ώβ€‹ο»Ώβ€Œβ€‹β€Œβ€‹β€‹β€β€Œβ€Œβ€‹ο»Ώβ€‹ο»Ώβ€Œβ€‹β€Œβ€‹β€‹β€β€Œβ€Œβ€‹ο»Ώβ€‹β€β€‹ο»Ώβ€‹β€β€Œβ€β€‹β€β€‹β€ο»Ώβ€Œβ€Œβ€β€Œβ€Œβ€Œβ€β€β€β€Œβ€β€‹β€β€Œβ€‹β€‹β€β€Œβ€β€‹β€β€‹ο»Ώβ€Œο»Ώβ€Œβ€Œο»Ώο»Ώβ€Œβ€‹β€‹β€β€Œο»Ώβ€‹β€Œβ€Œβ€β€‹β€Œβ€‹β€β€Œβ€Œβ€‹ο»Ώβ€‹β€β€‹ο»Ώβ€‹β€β€‹β€β€Œβ€Œβ€‹ο»Ώβ€Œβ€Œβ€Œβ€‹β€Œβ€‹β€‹β€ο»Ώβ€β€Œο»Ώβ€Œβ€‹β€Œβ€β€Œβ€Œβ€Œο»Ώβ€β€‹β€Œο»Ώβ€Œβ€‹β€‹ο»Ώο»Ώο»Ώβ€Œβ€β€‹β€β€Œβ€β€‹β€Œβ€Œο»Ώβ€‹ο»Ώβ€Œβ€β€Œβ€Œβ€Œβ€Œβ€Œβ€Œβ€Œο»Ώβ€‹β€β€Œβ€ο»Ώβ€‹β€‹ο»Ώο»Ώβ€Œβ€Œβ€β€β€‹β€Œο»Ώβ€Œβ€‹β€Œο»Ώβ€Œβ€‹β€Œο»Ώβ€‹β€‹β€Œο»Ώβ€‹ο»Ώβ€‹β€β€Œβ€Œβ€‹ο»Ώβ€‹ο»Ώβ€Œβ€‹β€‹β€Œβ€‹β€β€Œβ€Œβ€‹ο»Ώβ€‹β€β€Œβ€‹β€Œβ€β€‹β€β€Œβ€Œβ€‹ο»Ώβ€‹β€β€Œβ€‹β€Œβ€β€Œβ€β€β€Œβ€Œβ€ο»Ώβ€β€Œο»Ώβ€Œβ€‹β€Œβ€β€Œβ€Œβ€Œβ€ο»Ώβ€‹β€‹ο»Ώβ€Œβ€‹β€‹ο»Ώβ€Œο»Ώβ€‹ο»Ώβ€‹β€Œβ€‹β€ο»Ώβ€β€Œο»Ώβ€‹ο»Ώβ€Œβ€β€‹β€Œβ€Œβ€ο»Ώβ€β€Œβ€β€β€Œβ€Œο»Ώβ€Œβ€‹β€Œο»Ώβ€β€Œβ€‹β€ο»Ώβ€β€Œο»Ώβ€‹ο»Ώβ€Œο»Ώβ€Œβ€‹β€Œο»Ώβ€Œβ€Œβ€Œβ€β€Œβ€‹β€Œβ€β€β€Œβ€Œβ€ο»Ώο»Ώβ€‹β€β€Œβ€β€Œβ€β€β€Œβ€Œβ€β€Œβ€‹β€‹ο»Ώο»Ώβ€Œβ€Œβ€β€Œο»Ώβ€Œο»Ώβ€‹β€‹β€Œβ€β€ο»Ώβ€Œβ€Œβ€Œβ€β€Œβ€β€‹β€Œβ€Œο»Ώβ€Œβ€‹β€Œο»Ώβ€Œβ€Œβ€Œβ€β€Œβ€β€‹ο»Ώβ€Œβ€β€Œβ€Œβ€Œβ€Œβ€Œβ€ο»Ώβ€Œβ€Œβ€Œβ€‹β€Œβ€Œο»Ώβ€Œβ€β€Œο»Ώβ€Œβ€Œβ€Œβ€‹ο»Ώο»Ώβ€Œβ€ο»Ώβ€‹β€Œβ€β€Œβ€β€Œο»Ώβ€β€β€‹ο»Ώβ€Œβ€‹β€Œβ€ο»Ώβ€β€Œβ€‹β€Œο»Ώβ€Œβ€‹ο»Ώο»Ώβ€‹β€β€Œβ€β€Œο»Ώβ€Œβ€‹β€Œο»Ώβ€β€Œβ€Œο»Ώβ€‹β€‹β€Œβ€β€Œβ€Œβ€‹ο»Ώο»Ώβ€Œβ€Œβ€β€‹β€β€Œβ€ο»Ώβ€‹β€Œβ€ο»Ώο»Ώβ€Œβ€β€Œο»Ώβ€‹β€β€Œβ€β€Œο»Ώβ€‹β€‹β€Œβ€β€‹β€Œβ€Œο»Ώβ€Œβ€‹β€Œβ€β€β€‹β€‹ο»Ώο»Ώβ€Œβ€Œο»Ώβ€‹β€‹β€Œβ€β€‹β€Œβ€Œβ€β€Œο»Ώβ€Œβ€β€Œβ€Œβ€Œβ€‹β€‹β€β€Œο»Ώβ€Œβ€Œβ€Œβ€β€β€Œβ€Œβ€ο»Ώβ€‹β€Œβ€β€Œβ€‹β€Œβ€β€Œβ€Œβ€Œο»Ώβ€‹β€β€‹β€β€Œβ€Œβ€‹ο»Ώβ€Œβ€Œβ€Œβ€‹β€‹β€β€Œβ€Œο»Ώο»Ώβ€Œβ€β€ο»Ώβ€Œβ€β€Œβ€Œβ€Œο»Ώβ€β€Œβ€‹β€β€Œβ€Œβ€‹ο»Ώβ€‹ο»Ώβ€Œβ€‹β€Œβ€‹β€‹β€β€Œβ€Œβ€‹ο»Ώβ€‹ο»Ώβ€Œβ€‹β€Œβ€‹β€‹β€β€Œβ€Œβ€‹ο»Ώβ€‹β€β€‹ο»Ώβ€‹β€β€Œβ€‹β€β€β€‹ο»Ώβ€‹β€‹β€‹ο»Ώβ€Œο»Ώβ€Œο»Ώβ€β€β€‹β€ο»Ώβ€Œβ€Œβ€β€β€Œβ€Œβ€Œβ€‹β€β€Œβ€β€‹β€β€Œβ€ο»Ώβ€Œβ€Œβ€β€β€Œβ€Œβ€Œβ€‹β€‹β€Œβ€Œβ€Œβ€‹β€‹β€β€Œβ€Œβ€‹ο»Ώβ€‹β€β€‹ο»Ώβ€‹β€β€‹β€β€Œβ€Œβ€‹ο»Ώβ€Œβ€Œβ€Œβ€‹β€Œβ€‹β€‹β€ο»Ώβ€β€Œο»Ώβ€‹β€β€Œβ€β€β€Œβ€Œβ€β€‹ο»Ώβ€Œβ€β€β€‹β€Œβ€Œβ€Œβ€‹β€Œβ€β€Œβ€Œβ€Œο»Ώβ€β€‹β€Œο»Ώβ€Œβ€‹β€‹β€β€Œβ€Œβ€‹ο»Ώβ€Œβ€Œβ€Œβ€‹β€‹β€β€Œβ€Œο»Ώο»Ώβ€Œβ€β€ο»Ώβ€Œβ€β€Œβ€Œβ€Œο»Ώβ€β€Œβ€‹β€β€Œβ€Œβ€‹ο»Ώβ€‹ο»Ώβ€Œβ€‹β€Œβ€‹β€‹β€β€Œβ€Œβ€‹ο»Ώβ€‹ο»Ώβ€Œβ€‹β€Œβ€‹β€‹β€β€Œβ€Œβ€‹ο»Ώβ€‹β€β€‹ο»Ώβ€‹β€β€‹ο»Ώβ€Œβ€‹β€Œβ€Œβ€β€Œβ€‹ο»Ώβ€Œο»Ώβ€Œβ€Œβ€‹β€‹β€Œβ€Œβ€β€Œβ€Œβ€β€Œβ€‹β€Œο»Ώβ€β€Œβ€Œο»Ώβ€β€β€Œβ€Œβ€‹β€Œβ€Œβ€‹ο»Ώβ€Œβ€Œβ€‹β€ο»Ώβ€Œβ€β€‹ο»Ώβ€‹β€β€Œβ€Œβ€‹ο»Ώβ€‹β€β€‹ο»Ώβ€‹β€β€‹β€β€Œβ€Œβ€‹ο»Ώβ€Œβ€Œβ€Œβ€‹β€Œβ€‹β€‹β€ο»Ώβ€β€Œβ€β€‹ο»Ώβ€Œβ€β€β€‹β€Œβ€β€β€Œβ€Œβ€ο»Ώβ€‹β€Œβ€β€Œβ€‹β€Œο»Ώβ€‹β€β€Œβ€β€Œβ€Œβ€Œβ€ο»Ώβ€β€‹β€β€Œβ€Œβ€‹ο»Ώβ€Œβ€Œβ€Œβ€‹β€‹β€β€Œβ€Œο»Ώο»Ώβ€Œβ€β€ο»Ώβ€Œβ€β€Œβ€Œβ€Œο»Ώβ€β€Œβ€‹β€β€Œβ€Œβ€‹ο»Ώβ€‹ο»Ώβ€Œβ€‹β€Œβ€‹β€‹β€β€Œβ€Œβ€‹ο»Ώβ€‹ο»Ώβ€Œβ€‹β€Œβ€‹β€‹β€β€Œβ€Œβ€‹ο»Ώβ€‹β€β€‹ο»Ώβ€‹β€β€Œβ€β€‹β€β€‹β€ο»Ώβ€Œβ€Œβ€β€Œβ€Œβ€Œβ€β€β€β€Œβ€β€‹β€β€Œβ€‹β€‹β€β€Œβ€β€‹β€β€‹ο»Ώβ€Œο»Ώβ€Œβ€Œο»Ώο»Ώβ€Œβ€‹β€‹β€β€Œο»Ώβ€‹β€Œβ€Œβ€β€‹β€Œβ€‹β€β€Œβ€Œβ€‹ο»Ώβ€‹β€β€‹ο»Ώβ€‹β€β€‹β€β€Œβ€Œβ€‹ο»Ώβ€Œβ€Œβ€Œβ€‹β€Œβ€‹β€‹β€ο»Ώβ€β€Œο»Ώβ€Œβ€‹β€Œβ€β€Œβ€Œβ€Œο»Ώβ€β€‹β€Œο»Ώβ€Œβ€‹β€‹β€β€Œβ€β€Œο»Ώβ€‹β€‹β€Œβ€β€Œβ€Œβ€Œο»Ώβ€‹β€β€Œο»Ώβ€‹ο»Ώβ€Œο»Ώβ€‹β€‹β€Œβ€β€Œβ€Œβ€Œβ€β€‹ο»Ώβ€Œο»Ώβ€Œβ€‹β€Œβ€β€β€Œβ€Œο»Ώβ€Œβ€β€Œβ€β€Œβ€Œβ€‹ο»Ώο»Ώβ€Œβ€Œο»Ώβ€‹β€‹β€Œο»Ώβ€Œβ€Œβ€Œβ€β€‹β€β€Œβ€ο»Ώβ€‹β€Œβ€β€β€Œβ€Œο»Ώβ€‹ο»Ώβ€Œβ€β€β€‹β€Œβ€β€Œβ€Œβ€Œβ€β€Œβ€‹β€‹β€β€‹β€β€Œο»Ώο»Ώβ€Œ:β€‹β€‹β€‹β€‹β€Œο»Ώβ€ο»Ώβ€‹β€β€‹β€β€Œβ€ο»Ώο»Ώβ€Œο»Ώβ€‹β€β€Œβ€β€β€Œβ€Œβ€β€Œο»Ώβ€Œβ€β€β€Œβ€Œβ€ο»Ώβ€β€‹β€β€‹β€β€‹ο»Ώβ€β€β€‹β€β€‹β€β€Œο»Ώβ€‹ο»Ώβ€Œβ€β€‹β€Œβ€Œβ€ο»Ώβ€β€Œβ€β€β€Œβ€Œο»Ώβ€Œβ€‹β€Œο»Ώβ€β€Œβ€‹β€ο»Ώβ€β€Œβ€β€β€Œβ€Œβ€ο»Ώο»Ώβ€‹β€β€‹β€β€‹β€ο»Ώβ€‹β€‹β€β€‹β€β€Œβ€β€β€‹β€Œο»Ώβ€‹β€β€Œβ€β€Œβ€Œβ€Œβ€β€Œβ€β€‹β€β€‹β€β€‹ο»Ώβ€β€β€‹β€β€‹β€β€Œβ€β€β€‹β€Œο»Ώβ€Œβ€‹β€Œο»Ώβ€Œβ€‹β€Œο»Ώβ€‹β€‹β€Œο»Ώβ€‹ο»Ώβ€‹ο»Ώβ€β€β€‹β€ο»Ώο»Ώβ€‹β€ο»Ώο»Ώβ€Œβ€β€β€Œβ€Œβ€ο»Ώβ€β€Œο»Ώβ€Œβ€‹β€Œβ€β€Œβ€Œβ€Œβ€ο»Ώβ€‹β€‹ο»Ώβ€Œβ€‹β€‹ο»Ώβ€Œο»Ώβ€‹ο»Ώβ€‹β€Œβ€‹β€ο»Ώβ€β€Œο»Ώβ€‹ο»Ώβ€Œβ€β€‹β€Œβ€Œβ€ο»Ώβ€β€Œβ€β€β€Œβ€Œο»Ώβ€Œβ€‹β€Œο»Ώβ€β€Œβ€‹β€ο»Ώβ€β€Œο»Ώβ€‹ο»Ώβ€Œο»Ώβ€Œβ€‹β€Œο»Ώβ€Œβ€Œβ€Œβ€β€Œβ€‹β€Œβ€β€β€Œβ€Œβ€ο»Ώο»Ώβ€‹β€ο»Ώο»Ώβ€Œβ€β€β€Œβ€Œβ€ο»Ώβ€β€Œο»Ώβ€Œβ€‹β€Œβ€β€Œβ€Œβ€Œβ€ο»Ώβ€β€Œο»Ώβ€Œβ€‹β€‹β€ο»Ώο»Ώβ€Œβ€β€Œβ€Œβ€Œβ€β€Œβ€‹β€Œβ€β€β€Œβ€Œο»Ώβ€Œβ€‹β€‹β€ο»Ώο»Ώβ€Œβ€ο»Ώβ€Œβ€Œβ€ο»Ώο»Ώβ€Œβ€β€Œβ€‹β€Œβ€β€Œβ€Œβ€‹ο»Ώο»Ώβ€Œβ€Œο»Ώβ€‹β€‹β€Œο»Ώβ€‹β€β€Œβ€β€Œβ€Œβ€Œο»Ώβ€‹ο»Ώβ€Œβ€β€Œβ€Œβ€Œβ€ο»Ώβ€β€Œο»Ώβ€Œβ€‹β€Œβ€β€‹β€Œβ€Œο»Ώβ€Œβ€‹β€Œβ€β€β€Œβ€Œβ€ο»Ώο»Ώβ€Œβ€ο»Ώβ€β€‹ο»Ώβ€ο»Ώβ€Œβ€β€β€Œβ€Œβ€β€Œβ€‹β€‹ο»Ώο»Ώβ€Œβ€Œβ€β€Œο»Ώβ€Œο»Ώβ€‹β€‹β€Œβ€β€ο»Ώβ€Œβ€Œβ€Œβ€β€Œβ€β€‹β€Œβ€Œο»Ώβ€Œβ€‹β€Œο»Ώβ€Œβ€Œβ€Œβ€β€Œβ€β€‹ο»Ώβ€Œβ€β€Œβ€Œβ€Œβ€Œβ€Œβ€ο»Ώβ€Œβ€Œβ€Œβ€‹β€Œβ€Œο»Ώβ€Œβ€β€Œο»Ώβ€Œβ€Œβ€Œβ€‹ο»Ώο»Ώβ€Œβ€ο»Ώβ€‹β€Œβ€β€Œβ€β€Œο»Ώβ€β€β€‹ο»Ώβ€Œβ€‹β€Œβ€ο»Ώβ€β€Œβ€‹β€Œο»Ώβ€Œβ€‹ο»Ώο»Ώβ€‹ο»Ώβ€ο»Ώβ€Œο»Ώβ€Œβ€‹β€Œο»Ώβ€β€Œβ€Œο»Ώβ€‹β€‹β€Œβ€β€Œβ€Œβ€‹ο»Ώο»Ώβ€Œβ€Œβ€β€‹β€β€Œβ€ο»Ώβ€‹β€Œβ€ο»Ώο»Ώβ€Œβ€β€Œο»Ώβ€‹ο»Ώβ€ο»Ώβ€Œο»Ώβ€‹β€‹β€Œβ€β€‹β€Œβ€Œο»Ώβ€Œβ€‹β€Œβ€β€β€‹β€‹ο»Ώο»Ώβ€Œβ€Œο»Ώβ€‹β€‹β€Œβ€β€‹β€Œβ€Œβ€β€Œο»Ώβ€Œβ€β€Œβ€Œβ€Œβ€‹β€‹β€β€Œο»Ώβ€Œβ€Œβ€Œβ€β€β€Œβ€Œβ€ο»Ώβ€‹β€Œβ€β€Œβ€‹β€Œβ€β€Œβ€Œβ€Œο»Ώβ€‹β€β€‹β€β€Œβ€Œβ€‹ο»Ώβ€Œβ€Œβ€Œβ€‹β€‹β€β€Œβ€Œο»Ώο»Ώβ€Œβ€β€ο»Ώβ€Œβ€β€Œβ€Œβ€Œο»Ώβ€β€Œβ€‹β€β€Œβ€Œβ€‹ο»Ώβ€‹ο»Ώβ€Œβ€‹β€Œβ€‹β€‹β€β€Œβ€Œβ€‹ο»Ώβ€‹ο»Ώβ€Œβ€‹β€Œβ€‹β€‹β€β€Œβ€Œβ€‹ο»Ώβ€‹β€β€‹ο»Ώβ€‹β€β€Œβ€‹β€β€β€‹ο»Ώβ€‹β€‹β€‹ο»Ώβ€Œο»Ώβ€Œο»Ώβ€β€β€‹β€ο»Ώβ€Œβ€Œβ€β€β€Œβ€Œβ€Œβ€‹β€β€Œβ€β€‹β€β€Œβ€ο»Ώβ€Œβ€Œβ€β€β€Œβ€Œβ€Œβ€‹β€‹β€Œβ€Œβ€Œβ€‹β€‹β€β€Œβ€Œβ€‹ο»Ώβ€‹β€β€‹ο»Ώβ€‹β€β€‹β€β€Œβ€Œβ€‹ο»Ώβ€Œβ€Œβ€Œβ€‹β€Œβ€‹β€‹β€ο»Ώβ€β€Œο»Ώβ€‹β€β€Œβ€β€β€Œβ€Œβ€β€‹ο»Ώβ€Œβ€β€β€‹β€Œβ€Œβ€Œβ€‹β€Œβ€β€Œβ€Œβ€Œο»Ώβ€β€‹β€Œο»Ώβ€Œβ€‹β€‹β€β€Œβ€Œβ€‹ο»Ώβ€Œβ€Œβ€Œβ€‹β€‹β€β€Œβ€Œο»Ώο»Ώβ€Œβ€β€ο»Ώβ€Œβ€β€Œβ€Œβ€Œο»Ώβ€β€Œβ€‹β€β€Œβ€Œβ€‹ο»Ώβ€‹ο»Ώβ€Œβ€‹β€Œβ€‹β€‹β€β€Œβ€Œβ€‹ο»Ώβ€‹ο»Ώβ€Œβ€‹β€Œβ€‹β€‹β€β€Œβ€Œβ€‹ο»Ώβ€‹β€β€‹ο»Ώβ€‹β€β€‹ο»Ώβ€Œβ€‹β€Œβ€Œβ€β€Œβ€‹ο»Ώβ€Œο»Ώβ€Œβ€Œβ€‹β€‹β€Œβ€Œβ€β€Œβ€Œβ€β€Œβ€‹β€Œο»Ώβ€β€Œβ€Œο»Ώβ€β€β€Œβ€Œβ€‹β€Œβ€Œβ€‹ο»Ώβ€Œβ€Œβ€‹β€ο»Ώβ€Œβ€β€‹ο»Ώβ€‹β€β€Œβ€Œβ€‹ο»Ώβ€‹β€β€‹ο»Ώβ€‹β€β€‹β€β€Œβ€Œβ€‹ο»Ώβ€Œβ€Œβ€Œβ€‹β€Œβ€‹β€‹β€ο»Ώβ€β€Œβ€β€‹ο»Ώβ€Œβ€β€β€‹β€Œβ€β€β€Œβ€Œβ€ο»Ώβ€‹β€Œβ€β€Œβ€‹β€Œο»Ώβ€‹β€β€Œβ€β€Œβ€Œβ€Œβ€ο»Ώβ€β€‹β€β€Œβ€Œβ€‹ο»Ώβ€Œβ€Œβ€Œβ€‹β€‹β€β€Œβ€Œο»Ώο»Ώβ€Œβ€β€ο»Ώβ€Œβ€β€Œβ€Œβ€Œο»Ώβ€β€Œβ€‹β€β€Œβ€Œβ€‹ο»Ώβ€‹ο»Ώβ€Œβ€‹β€Œβ€‹β€‹β€β€Œβ€Œβ€‹ο»Ώβ€‹ο»Ώβ€Œβ€‹β€Œβ€‹β€‹β€β€Œβ€Œβ€‹ο»Ώβ€‹β€β€‹ο»Ώβ€‹β€β€‹ο»Ώβ€Œο»Ώβ€Œβ€‹β€Œο»Ώβ€Œβ€‹β€β€‹β€Œβ€‹ο»Ώβ€β€‹ο»Ώβ€‹β€Œβ€Œο»Ώβ€Œο»Ώβ€Œβ€‹β€‹β€Œβ€Œβ€Œβ€β€β€Œβ€Œβ€‹ο»Ώβ€Œβ€‹β€‹ο»Ώβ€Œβ€Œβ€β€β€Œο»Ώβ€Œο»Ώβ€‹β€β€Œβ€Œβ€‹ο»Ώβ€‹β€β€‹ο»Ώβ€‹β€β€‹β€β€Œβ€Œβ€‹ο»Ώβ€Œβ€Œβ€Œβ€‹β€Œβ€‹β€‹β€ο»Ώβ€β€Œο»Ώβ€Œβ€‹β€Œβ€β€Œβ€Œβ€Œο»Ώβ€β€‹β€Œο»Ώβ€Œβ€‹β€‹ο»Ώο»Ώο»Ώβ€Œβ€β€‹β€β€Œβ€β€‹β€Œβ€Œο»Ώβ€‹ο»Ώβ€Œβ€β€Œβ€Œβ€Œβ€Œβ€Œβ€Œβ€Œο»Ώβ€‹β€β€Œβ€ο»Ώβ€‹β€‹ο»Ώο»Ώβ€Œβ€Œβ€β€β€‹β€Œο»Ώβ€Œβ€‹β€Œο»Ώβ€Œβ€‹β€Œο»Ώβ€‹β€‹β€Œο»Ώβ€‹ο»Ώβ€‹β€β€Œβ€Œβ€‹ο»Ώβ€‹ο»Ώβ€Œβ€‹β€‹β€Œβ€‹β€β€Œβ€Œβ€‹ο»Ώβ€‹β€β€Œβ€‹β€Œβ€β€‹β€β€Œβ€Œβ€‹ο»Ώβ€‹β€β€Œβ€‹β€Œβ€β€Œβ€β€β€Œβ€Œβ€ο»Ώβ€β€Œο»Ώβ€Œβ€‹β€Œβ€β€Œβ€Œβ€Œβ€ο»Ώβ€‹β€‹ο»Ώβ€Œβ€‹β€‹ο»Ώβ€Œο»Ώβ€‹ο»Ώβ€‹β€Œβ€‹β€ο»Ώβ€β€Œο»Ώβ€‹ο»Ώβ€Œβ€β€‹β€Œβ€Œβ€ο»Ώβ€β€Œβ€β€β€Œβ€Œο»Ώβ€Œβ€‹β€Œο»Ώβ€β€Œβ€‹β€ο»Ώβ€β€Œο»Ώβ€‹ο»Ώβ€Œο»Ώβ€Œβ€‹β€Œο»Ώβ€Œβ€Œβ€Œβ€β€Œβ€‹β€Œβ€β€β€Œβ€Œβ€ο»Ώο»Ώβ€‹β€β€Œβ€β€Œβ€β€β€Œβ€Œβ€β€Œβ€‹β€‹ο»Ώο»Ώβ€Œβ€Œβ€β€Œο»Ώβ€Œο»Ώβ€‹β€‹β€Œβ€β€ο»Ώβ€Œβ€Œβ€Œβ€β€Œβ€β€‹β€Œβ€Œο»Ώβ€Œβ€‹β€Œο»Ώβ€Œβ€Œβ€Œβ€β€Œβ€β€‹ο»Ώβ€Œβ€β€Œβ€Œβ€Œβ€Œβ€Œβ€ο»Ώβ€Œβ€Œβ€Œβ€‹β€Œβ€Œο»Ώβ€Œβ€β€Œο»Ώβ€Œβ€Œβ€Œβ€‹ο»Ώο»Ώβ€Œβ€ο»Ώβ€‹β€Œβ€β€Œβ€β€Œο»Ώβ€β€β€‹ο»Ώβ€Œβ€‹β€Œβ€ο»Ώβ€β€Œβ€‹β€Œο»Ώβ€Œβ€‹ο»Ώο»Ώβ€‹β€β€Œβ€β€Œο»Ώβ€Œβ€‹β€Œο»Ώβ€β€Œβ€Œο»Ώβ€‹β€‹β€Œβ€β€Œβ€Œβ€‹ο»Ώο»Ώβ€Œβ€Œβ€β€‹β€β€Œβ€ο»Ώβ€‹β€Œβ€ο»Ώο»Ώβ€Œβ€β€Œο»Ώβ€‹β€β€Œβ€β€Œο»Ώβ€‹β€‹β€Œβ€β€‹β€Œβ€Œο»Ώβ€Œβ€‹β€Œβ€β€β€‹β€‹ο»Ώο»Ώβ€Œβ€Œο»Ώβ€‹β€‹β€Œβ€β€‹β€Œβ€Œβ€β€Œο»Ώβ€Œβ€β€Œβ€Œβ€Œβ€‹β€‹β€β€Œο»Ώβ€Œβ€Œβ€Œβ€β€β€Œβ€Œβ€ο»Ώβ€‹β€Œβ€β€Œβ€‹β€Œβ€β€Œβ€Œβ€Œο»Ώβ€‹β€β€‹β€β€Œβ€Œβ€‹ο»Ώβ€Œβ€Œβ€Œβ€‹β€‹β€β€Œβ€Œο»Ώο»Ώβ€Œβ€β€ο»Ώβ€Œβ€β€Œβ€Œβ€Œο»Ώβ€β€Œβ€‹β€β€Œβ€Œβ€‹ο»Ώβ€‹ο»Ώβ€Œβ€‹β€Œβ€‹β€‹β€β€Œβ€Œβ€‹ο»Ώβ€‹ο»Ώβ€Œβ€‹β€Œβ€‹β€‹β€β€Œβ€Œβ€‹ο»Ώβ€‹β€β€‹ο»Ώβ€‹β€β€Œβ€‹β€β€β€‹ο»Ώβ€‹β€‹β€‹ο»Ώβ€Œο»Ώβ€Œο»Ώβ€β€β€‹β€ο»Ώβ€Œβ€Œβ€β€β€Œβ€Œβ€Œβ€‹β€β€Œβ€β€‹β€β€Œβ€ο»Ώβ€Œβ€Œβ€β€β€Œβ€Œβ€Œβ€‹β€‹β€Œβ€Œβ€Œβ€‹β€‹β€β€Œβ€Œβ€‹ο»Ώβ€‹β€β€‹ο»Ώβ€‹β€β€‹β€β€Œβ€Œβ€‹ο»Ώβ€Œβ€Œβ€Œβ€‹β€Œβ€‹β€‹β€ο»Ώβ€β€Œο»Ώβ€‹β€β€Œβ€β€β€Œβ€Œβ€β€‹ο»Ώβ€Œβ€β€β€‹β€Œβ€Œβ€Œβ€‹β€Œβ€β€Œβ€Œβ€Œο»Ώβ€β€‹β€Œο»Ώβ€Œβ€‹β€‹β€β€Œβ€Œβ€‹ο»Ώβ€Œβ€Œβ€Œβ€‹β€‹β€β€Œβ€Œο»Ώο»Ώβ€Œβ€β€ο»Ώβ€Œβ€β€Œβ€Œβ€Œο»Ώβ€β€Œβ€‹β€β€Œβ€Œβ€‹ο»Ώβ€‹ο»Ώβ€Œβ€‹β€Œβ€‹β€‹β€β€Œβ€Œβ€‹ο»Ώβ€‹ο»Ώβ€Œβ€‹β€Œβ€‹β€‹β€β€Œβ€Œβ€‹ο»Ώβ€‹β€β€‹ο»Ώβ€‹β€β€‹ο»Ώβ€Œβ€‹β€Œβ€Œβ€β€Œβ€‹ο»Ώβ€Œο»Ώβ€Œβ€Œβ€‹β€‹β€Œβ€Œβ€β€Œβ€Œβ€β€Œβ€‹β€Œο»Ώβ€β€Œβ€Œο»Ώβ€β€β€Œβ€Œβ€‹β€Œβ€Œβ€‹ο»Ώβ€Œβ€Œβ€‹β€ο»Ώβ€Œβ€β€‹ο»Ώβ€‹β€β€Œβ€Œβ€‹ο»Ώβ€‹β€β€‹ο»Ώβ€‹β€β€‹β€β€Œβ€Œβ€‹ο»Ώβ€Œβ€Œβ€Œβ€‹β€Œβ€‹β€‹β€ο»Ώβ€β€Œβ€β€‹ο»Ώβ€Œβ€β€β€‹β€Œβ€β€β€Œβ€Œβ€ο»Ώβ€‹β€Œβ€β€Œβ€‹β€Œο»Ώβ€‹β€β€Œβ€β€Œβ€Œβ€Œβ€ο»Ώβ€β€‹β€β€Œβ€Œβ€‹ο»Ώβ€Œβ€Œβ€Œβ€‹β€‹β€β€Œβ€Œο»Ώο»Ώβ€Œβ€β€ο»Ώβ€Œβ€β€Œβ€Œβ€Œο»Ώβ€β€Œβ€‹β€β€Œβ€Œβ€‹ο»Ώβ€‹ο»Ώβ€Œβ€‹β€Œβ€‹β€‹β€β€Œβ€Œβ€‹ο»Ώβ€‹ο»Ώβ€Œβ€‹β€Œβ€‹β€‹β€β€Œβ€Œβ€‹ο»Ώβ€‹β€β€‹ο»Ώβ€‹β€β€‹ο»Ώβ€Œο»Ώβ€Œβ€‹β€Œο»Ώβ€Œβ€‹β€β€‹β€Œβ€‹ο»Ώβ€β€‹ο»Ώβ€‹β€Œβ€Œο»Ώβ€Œο»Ώβ€Œβ€‹β€‹β€Œβ€Œβ€Œβ€β€β€Œβ€Œβ€‹ο»Ώβ€Œβ€‹β€‹ο»Ώβ€Œβ€Œβ€β€β€Œο»Ώβ€Œο»Ώβ€‹β€β€Œβ€Œβ€‹ο»Ώβ€‹β€β€‹ο»Ώβ€‹β€β€‹β€β€Œβ€Œβ€‹ο»Ώβ€Œβ€Œβ€Œβ€‹β€Œβ€‹β€‹β€ο»Ώβ€β€Œο»Ώβ€Œβ€‹β€Œβ€β€Œβ€Œβ€Œο»Ώβ€β€‹β€Œο»Ώβ€Œβ€‹β€‹β€β€Œβ€β€Œο»Ώβ€‹β€‹β€Œβ€β€Œβ€Œβ€Œο»Ώβ€‹β€β€Œο»Ώβ€‹ο»Ώβ€Œο»Ώβ€‹β€‹β€Œβ€β€Œβ€Œβ€Œβ€β€‹ο»Ώβ€Œο»Ώβ€Œβ€‹β€Œβ€β€β€Œβ€Œο»Ώβ€Œβ€β€Œβ€β€Œβ€Œβ€‹ο»Ώο»Ώβ€Œβ€Œο»Ώβ€‹β€‹β€Œο»Ώβ€Œβ€Œβ€Œβ€β€‹β€β€Œβ€ο»Ώβ€‹β€Œβ€β€β€Œβ€Œο»Ώβ€‹ο»Ώβ€Œβ€β€β€‹β€Œβ€β€Œβ€Œβ€Œβ€β€Œβ€‹β€‹β€β€‹β€β€Œο»Ώο»Ώβ€Œ

[Image: Image for post]β€‹β€‹β€‹β€‹β€Œο»Ώβ€ο»Ώβ€‹β€β€‹β€β€Œβ€ο»Ώο»Ώβ€Œο»Ώβ€‹β€β€Œβ€β€β€Œβ€Œβ€β€Œο»Ώβ€Œβ€β€β€Œβ€Œβ€ο»Ώβ€β€‹β€β€‹β€β€‹ο»Ώβ€β€β€‹β€β€‹β€β€Œο»Ώβ€‹ο»Ώβ€Œβ€β€‹β€Œβ€Œβ€ο»Ώβ€β€Œβ€β€β€Œβ€Œο»Ώβ€Œβ€‹β€Œο»Ώβ€β€Œβ€‹β€ο»Ώβ€β€Œβ€β€β€Œβ€Œβ€ο»Ώο»Ώβ€‹β€β€‹β€β€‹β€ο»Ώβ€‹β€‹β€β€‹β€β€Œβ€β€β€‹β€Œο»Ώβ€‹β€β€Œβ€β€Œβ€Œβ€Œβ€β€Œβ€β€‹β€β€‹β€β€‹ο»Ώβ€β€β€‹β€β€‹β€β€Œβ€β€β€‹β€Œο»Ώβ€Œβ€‹β€Œο»Ώβ€Œβ€‹β€Œο»Ώβ€‹β€‹β€Œο»Ώβ€‹ο»Ώβ€‹ο»Ώβ€β€β€‹β€ο»Ώο»Ώβ€‹β€ο»Ώο»Ώβ€Œβ€β€β€Œβ€Œβ€ο»Ώβ€β€Œο»Ώβ€Œβ€‹β€Œβ€β€Œβ€Œβ€Œβ€ο»Ώβ€‹β€‹ο»Ώβ€Œβ€‹β€‹ο»Ώβ€Œο»Ώβ€‹ο»Ώβ€‹β€Œβ€‹β€ο»Ώβ€β€Œο»Ώβ€‹ο»Ώβ€Œβ€β€‹β€Œβ€Œβ€ο»Ώβ€β€Œβ€β€β€Œβ€Œο»Ώβ€Œβ€‹β€Œο»Ώβ€β€Œβ€‹β€ο»Ώβ€β€Œο»Ώβ€‹ο»Ώβ€Œο»Ώβ€Œβ€‹β€Œο»Ώβ€Œβ€Œβ€Œβ€β€Œβ€‹β€Œβ€β€β€Œβ€Œβ€ο»Ώο»Ώβ€‹β€ο»Ώο»Ώβ€Œβ€β€β€Œβ€Œβ€ο»Ώβ€β€Œο»Ώβ€Œβ€‹β€Œβ€β€Œβ€Œβ€Œβ€ο»Ώβ€β€Œο»Ώβ€Œβ€‹β€‹β€ο»Ώο»Ώβ€Œβ€β€Œβ€Œβ€Œβ€β€Œβ€‹β€Œβ€β€β€Œβ€Œο»Ώβ€Œβ€‹β€‹β€ο»Ώο»Ώβ€Œβ€ο»Ώβ€Œβ€Œβ€ο»Ώο»Ώβ€Œβ€β€Œβ€‹β€Œβ€β€Œβ€Œβ€‹ο»Ώο»Ώβ€Œβ€Œο»Ώβ€‹β€‹β€Œο»Ώβ€‹β€β€Œβ€β€Œβ€Œβ€Œο»Ώβ€‹ο»Ώβ€Œβ€β€Œβ€Œβ€Œβ€ο»Ώβ€β€Œο»Ώβ€Œβ€‹β€Œβ€β€‹β€Œβ€Œο»Ώβ€Œβ€‹β€Œβ€β€β€Œβ€Œβ€ο»Ώο»Ώβ€Œβ€ο»Ώβ€β€‹ο»Ώβ€ο»Ώβ€Œβ€β€β€Œβ€Œβ€β€Œβ€‹β€‹ο»Ώο»Ώβ€Œβ€Œβ€β€Œο»Ώβ€Œο»Ώβ€‹β€‹β€Œβ€β€ο»Ώβ€Œβ€Œβ€Œβ€β€Œβ€β€‹β€Œβ€Œο»Ώβ€Œβ€‹β€Œο»Ώβ€Œβ€Œβ€Œβ€β€Œβ€β€‹ο»Ώβ€Œβ€β€Œβ€Œβ€Œβ€Œβ€Œβ€ο»Ώβ€Œβ€Œβ€Œβ€‹β€Œβ€Œο»Ώβ€Œβ€β€Œο»Ώβ€Œβ€Œβ€Œβ€‹ο»Ώο»Ώβ€Œβ€ο»Ώβ€‹β€Œβ€β€Œβ€β€Œο»Ώβ€β€β€‹ο»Ώβ€Œβ€‹β€Œβ€ο»Ώβ€β€Œβ€‹β€Œο»Ώβ€Œβ€‹ο»Ώο»Ώβ€‹ο»Ώβ€ο»Ώβ€Œο»Ώβ€Œβ€‹β€Œο»Ώβ€β€Œβ€Œο»Ώβ€‹β€‹β€Œβ€β€Œβ€Œβ€‹ο»Ώο»Ώβ€Œβ€Œβ€β€‹β€β€Œβ€ο»Ώβ€‹β€Œβ€ο»Ώο»Ώβ€Œβ€β€Œο»Ώβ€‹ο»Ώβ€ο»Ώβ€Œο»Ώβ€‹β€‹β€Œβ€β€‹β€Œβ€Œο»Ώβ€Œβ€‹β€Œβ€β€β€‹β€‹ο»Ώο»Ώβ€Œβ€Œο»Ώβ€‹β€‹β€Œβ€β€‹β€Œβ€Œβ€β€Œο»Ώβ€Œβ€β€Œβ€Œβ€Œβ€‹β€‹β€β€Œο»Ώβ€Œβ€Œβ€Œβ€β€β€Œβ€Œβ€ο»Ώβ€‹β€Œβ€β€Œβ€‹β€Œβ€β€Œβ€Œβ€Œο»Ώβ€‹β€β€‹β€β€Œβ€Œβ€‹ο»Ώβ€Œβ€Œβ€Œβ€‹β€‹β€β€Œβ€Œο»Ώο»Ώβ€Œβ€β€ο»Ώβ€Œβ€β€Œβ€Œβ€Œο»Ώβ€β€Œβ€‹β€β€Œβ€Œβ€‹ο»Ώβ€‹ο»Ώβ€Œβ€‹β€Œβ€‹β€‹β€β€Œβ€Œβ€‹ο»Ώβ€‹ο»Ώβ€Œβ€‹β€Œβ€‹β€‹β€β€Œβ€Œβ€‹ο»Ώβ€‹β€β€‹ο»Ώβ€‹β€β€Œβ€‹β€β€β€‹ο»Ώβ€‹β€‹β€‹ο»Ώβ€Œο»Ώβ€Œο»Ώβ€β€β€‹β€ο»Ώβ€Œβ€Œβ€β€β€Œβ€Œβ€Œβ€‹β€β€Œβ€β€‹β€β€Œβ€ο»Ώβ€Œβ€Œβ€β€β€Œβ€Œβ€Œβ€‹β€‹β€Œβ€Œβ€Œβ€‹β€‹β€β€Œβ€Œβ€‹ο»Ώβ€‹β€β€‹ο»Ώβ€‹β€β€‹β€β€Œβ€Œβ€‹ο»Ώβ€Œβ€Œβ€Œβ€‹β€Œβ€‹β€‹β€ο»Ώβ€β€Œο»Ώβ€‹β€β€Œβ€β€β€Œβ€Œβ€β€‹ο»Ώβ€Œβ€β€β€‹β€Œβ€Œβ€Œβ€‹β€Œβ€β€Œβ€Œβ€Œο»Ώβ€β€‹β€Œο»Ώβ€Œβ€‹β€‹β€β€Œβ€Œβ€‹ο»Ώβ€Œβ€Œβ€Œβ€‹β€‹β€β€Œβ€Œο»Ώο»Ώβ€Œβ€β€ο»Ώβ€Œβ€β€Œβ€Œβ€Œο»Ώβ€β€Œβ€‹β€β€Œβ€Œβ€‹ο»Ώβ€‹ο»Ώβ€Œβ€‹β€Œβ€‹β€‹β€β€Œβ€Œβ€‹ο»Ώβ€‹ο»Ώβ€Œβ€‹β€Œβ€‹β€‹β€β€Œβ€Œβ€‹ο»Ώβ€‹β€β€‹ο»Ώβ€‹β€β€Œο»Ώβ€β€β€‹ο»Ώβ€Œβ€‹β€Œβ€Œβ€Œβ€‹β€Œβ€β€β€‹β€Œβ€β€β€‹β€Œβ€‹β€β€β€Œβ€‹β€‹ο»Ώβ€Œβ€‹β€Œβ€β€Œβ€β€Œβ€β€Œβ€‹β€ο»Ώβ€Œβ€‹β€Œο»Ώβ€Œβ€‹β€Œβ€β€‹β€β€Œβ€Œβ€‹ο»Ώβ€‹β€β€‹ο»Ώβ€‹β€β€‹β€β€Œβ€Œβ€‹ο»Ώβ€Œβ€Œβ€Œβ€‹β€Œβ€‹β€‹β€ο»Ώβ€β€Œβ€β€‹ο»Ώβ€Œβ€β€β€‹β€Œβ€β€β€Œβ€Œβ€ο»Ώβ€‹β€Œβ€β€Œβ€‹β€Œο»Ώβ€‹β€β€Œβ€β€Œβ€Œβ€Œβ€ο»Ώβ€β€‹β€β€Œβ€Œβ€‹ο»Ώβ€Œβ€Œβ€Œβ€‹β€‹β€β€Œβ€Œο»Ώο»Ώβ€Œβ€β€ο»Ώβ€Œβ€β€Œβ€Œβ€Œο»Ώβ€β€Œβ€‹β€β€Œβ€Œβ€‹ο»Ώβ€‹ο»Ώβ€Œβ€‹β€Œβ€‹β€‹β€β€Œβ€Œβ€‹ο»Ώβ€‹ο»Ώβ€Œβ€‹β€Œβ€‹β€‹β€β€Œβ€Œβ€‹ο»Ώβ€‹β€β€‹ο»Ώβ€‹β€β€Œβ€‹ο»Ώβ€‹β€Œβ€ο»Ώο»Ώβ€Œβ€‹ο»Ώο»Ώβ€Œο»Ώβ€‹β€Œβ€Œο»Ώβ€β€‹β€‹ο»Ώβ€‹β€Œβ€Œβ€β€β€Œβ€Œβ€‹β€‹β€Œβ€Œβ€β€Œβ€Œβ€Œο»Ώβ€Œβ€‹β€Œβ€β€Œβ€‹β€Œβ€Œβ€Œβ€Œβ€‹β€β€Œβ€Œβ€‹ο»Ώβ€‹β€β€‹ο»Ώβ€‹β€β€‹β€β€Œβ€Œβ€‹ο»Ώβ€Œβ€Œβ€Œβ€‹β€Œβ€‹β€‹β€ο»Ώβ€β€Œο»Ώβ€Œβ€‹β€Œβ€β€Œβ€Œβ€Œο»Ώβ€β€‹β€Œο»Ώβ€Œβ€‹β€‹ο»Ώο»Ώο»Ώβ€Œβ€β€‹β€β€Œβ€β€‹β€Œβ€Œο»Ώβ€‹ο»Ώβ€Œβ€β€Œβ€Œβ€Œβ€Œβ€Œβ€Œβ€Œο»Ώβ€‹β€β€Œβ€ο»Ώβ€‹β€‹ο»Ώο»Ώβ€Œβ€Œβ€β€β€‹β€Œο»Ώβ€Œβ€‹β€Œο»Ώβ€Œβ€‹β€Œο»Ώβ€‹β€‹β€Œο»Ώβ€‹ο»Ώβ€‹β€β€Œβ€Œβ€‹ο»Ώβ€‹ο»Ώβ€Œβ€‹β€‹β€Œβ€‹β€β€Œβ€Œβ€‹ο»Ώβ€‹β€β€Œβ€‹β€Œβ€β€‹β€β€Œβ€Œβ€‹ο»Ώβ€‹β€β€Œβ€‹β€Œβ€β€Œβ€β€β€Œβ€Œβ€ο»Ώβ€β€Œο»Ώβ€Œβ€‹β€Œβ€β€Œβ€Œβ€Œβ€ο»Ώβ€‹β€‹ο»Ώβ€Œβ€‹β€‹ο»Ώβ€Œο»Ώβ€‹ο»Ώβ€‹β€Œβ€‹β€ο»Ώβ€β€Œο»Ώβ€‹ο»Ώβ€Œβ€β€‹β€Œβ€Œβ€ο»Ώβ€β€Œβ€β€β€Œβ€Œο»Ώβ€Œβ€‹β€Œο»Ώβ€β€Œβ€‹β€ο»Ώβ€β€Œο»Ώβ€‹ο»Ώβ€Œο»Ώβ€Œβ€‹β€Œο»Ώβ€Œβ€Œβ€Œβ€β€Œβ€‹β€Œβ€β€β€Œβ€Œβ€ο»Ώο»Ώβ€‹β€β€Œβ€β€Œβ€β€β€Œβ€Œβ€β€Œβ€‹β€‹ο»Ώο»Ώβ€Œβ€Œβ€β€Œο»Ώβ€Œο»Ώβ€‹β€‹β€Œβ€β€ο»Ώβ€Œβ€Œβ€Œβ€β€Œβ€β€‹β€Œβ€Œο»Ώβ€Œβ€‹β€Œο»Ώβ€Œβ€Œβ€Œβ€β€Œβ€β€‹ο»Ώβ€Œβ€β€Œβ€Œβ€Œβ€Œβ€Œβ€ο»Ώβ€Œβ€Œβ€Œβ€‹β€Œβ€Œο»Ώβ€Œβ€β€Œο»Ώβ€Œβ€Œβ€Œβ€‹ο»Ώο»Ώβ€Œβ€ο»Ώβ€‹β€Œβ€β€Œβ€β€Œο»Ώβ€β€β€‹ο»Ώβ€Œβ€‹β€Œβ€ο»Ώβ€β€Œβ€‹β€Œο»Ώβ€Œβ€‹ο»Ώο»Ώβ€‹β€β€Œβ€β€Œο»Ώβ€Œβ€‹β€Œο»Ώβ€β€Œβ€Œο»Ώβ€‹β€‹β€Œβ€β€Œβ€Œβ€‹ο»Ώο»Ώβ€Œβ€Œβ€β€‹β€β€Œβ€ο»Ώβ€‹β€Œβ€ο»Ώο»Ώβ€Œβ€β€Œο»Ώβ€‹β€β€Œβ€β€Œο»Ώβ€‹β€‹β€Œβ€β€‹β€Œβ€Œο»Ώβ€Œβ€‹β€Œβ€β€β€‹β€‹ο»Ώο»Ώβ€Œβ€Œο»Ώβ€‹β€‹β€Œβ€β€‹β€Œβ€Œβ€β€Œο»Ώβ€Œβ€β€Œβ€Œβ€Œβ€‹β€‹β€β€Œο»Ώβ€Œβ€Œβ€Œβ€β€β€Œβ€Œβ€ο»Ώβ€‹β€Œβ€β€Œβ€‹β€Œβ€β€Œβ€Œβ€Œο»Ώβ€‹β€β€‹β€β€Œβ€Œβ€‹ο»Ώβ€Œβ€Œβ€Œβ€‹β€‹β€β€Œβ€Œο»Ώο»Ώβ€Œβ€β€ο»Ώβ€Œβ€β€Œβ€Œβ€Œο»Ώβ€β€Œβ€‹β€β€Œβ€Œβ€‹ο»Ώβ€‹ο»Ώβ€Œβ€‹β€Œβ€‹β€‹β€β€Œβ€Œβ€‹ο»Ώβ€‹ο»Ώβ€Œβ€‹β€Œβ€‹β€‹β€β€Œβ€Œβ€‹ο»Ώβ€‹β€β€‹ο»Ώβ€‹β€β€Œβ€‹β€β€β€‹ο»Ώβ€‹β€‹β€‹ο»Ώβ€Œο»Ώβ€Œο»Ώβ€β€β€‹β€ο»Ώβ€Œβ€Œβ€β€β€Œβ€Œβ€Œβ€‹β€β€Œβ€β€‹β€β€Œβ€ο»Ώβ€Œβ€Œβ€β€β€Œβ€Œβ€Œβ€‹β€‹β€Œβ€Œβ€Œβ€‹β€‹β€β€Œβ€Œβ€‹ο»Ώβ€‹β€β€‹ο»Ώβ€‹β€β€‹β€β€Œβ€Œβ€‹ο»Ώβ€Œβ€Œβ€Œβ€‹β€Œβ€‹β€‹β€ο»Ώβ€β€Œο»Ώβ€‹β€β€Œβ€β€β€Œβ€Œβ€β€‹ο»Ώβ€Œβ€β€β€‹β€Œβ€Œβ€Œβ€‹β€Œβ€β€Œβ€Œβ€Œο»Ώβ€β€‹β€Œο»Ώβ€Œβ€‹β€‹β€β€Œβ€Œβ€‹ο»Ώβ€Œβ€Œβ€Œβ€‹β€‹β€β€Œβ€Œο»Ώο»Ώβ€Œβ€β€ο»Ώβ€Œβ€β€Œβ€Œβ€Œο»Ώβ€β€Œβ€‹β€β€Œβ€Œβ€‹ο»Ώβ€‹ο»Ώβ€Œβ€‹β€Œβ€‹β€‹β€β€Œβ€Œβ€‹ο»Ώβ€‹ο»Ώβ€Œβ€‹β€Œβ€‹β€‹β€β€Œβ€Œβ€‹ο»Ώβ€‹β€β€‹ο»Ώβ€‹β€β€Œο»Ώβ€β€β€‹ο»Ώβ€Œβ€‹β€Œβ€Œβ€Œβ€‹β€Œβ€β€β€‹β€Œβ€β€β€‹β€Œβ€‹β€β€β€Œβ€‹β€‹ο»Ώβ€Œβ€‹β€Œβ€β€Œβ€β€Œβ€β€Œβ€‹β€ο»Ώβ€Œβ€‹β€Œο»Ώβ€Œβ€‹β€Œβ€β€‹β€β€Œβ€Œβ€‹ο»Ώβ€‹β€β€‹ο»Ώβ€‹β€β€‹β€β€Œβ€Œβ€‹ο»Ώβ€Œβ€Œβ€Œβ€‹β€Œβ€‹β€‹β€ο»Ώβ€β€Œβ€β€‹ο»Ώβ€Œβ€β€β€‹β€Œβ€β€β€Œβ€Œβ€ο»Ώβ€‹β€Œβ€β€Œβ€‹β€Œο»Ώβ€‹β€β€Œβ€β€Œβ€Œβ€Œβ€ο»Ώβ€β€‹β€β€Œβ€Œβ€‹ο»Ώβ€Œβ€Œβ€Œβ€‹β€‹β€β€Œβ€Œο»Ώο»Ώβ€Œβ€β€ο»Ώβ€Œβ€β€Œβ€Œβ€Œο»Ώβ€β€Œβ€‹β€β€Œβ€Œβ€‹ο»Ώβ€‹ο»Ώβ€Œβ€‹β€Œβ€‹β€‹β€β€Œβ€Œβ€‹ο»Ώβ€‹ο»Ώβ€Œβ€‹β€Œβ€‹β€‹β€β€Œβ€Œβ€‹ο»Ώβ€‹β€β€‹ο»Ώβ€‹β€β€Œβ€‹ο»Ώβ€‹β€Œβ€ο»Ώο»Ώβ€Œβ€‹ο»Ώο»Ώβ€Œο»Ώβ€‹β€Œβ€Œο»Ώβ€β€‹β€‹ο»Ώβ€‹β€Œβ€Œβ€β€β€Œβ€Œβ€‹β€‹β€Œβ€Œβ€β€Œβ€Œβ€Œο»Ώβ€Œβ€‹β€Œβ€β€Œβ€‹β€Œβ€Œβ€Œβ€Œβ€‹β€β€Œβ€Œβ€‹ο»Ώβ€‹β€β€‹ο»Ώβ€‹β€β€‹β€β€Œβ€Œβ€‹ο»Ώβ€Œβ€Œβ€Œβ€‹β€Œβ€‹β€‹β€ο»Ώβ€β€Œο»Ώβ€Œβ€‹β€Œβ€β€Œβ€Œβ€Œο»Ώβ€β€‹β€Œο»Ώβ€Œβ€‹β€‹β€β€Œβ€β€Œο»Ώβ€‹β€‹β€Œβ€β€Œβ€Œβ€Œο»Ώβ€‹β€β€Œο»Ώβ€‹ο»Ώβ€Œο»Ώβ€‹β€‹β€Œβ€β€Œβ€Œβ€Œβ€β€‹ο»Ώβ€Œο»Ώβ€Œβ€‹β€Œβ€β€β€Œβ€Œο»Ώβ€Œβ€β€Œβ€β€Œβ€Œβ€‹ο»Ώο»Ώβ€Œβ€Œο»Ώβ€‹β€‹β€Œο»Ώβ€Œβ€Œβ€Œβ€β€‹β€β€Œβ€ο»Ώβ€‹β€Œβ€β€β€Œβ€Œο»Ώβ€‹ο»Ώβ€Œβ€β€β€‹β€Œβ€β€Œβ€Œβ€Œβ€β€Œβ€‹β€‹β€β€‹β€β€Œο»Ώο»Ώβ€Œ

Upon running the program, an unfriendly cyborg is presented:β€‹β€‹β€‹β€‹β€Œο»Ώβ€ο»Ώβ€‹β€β€‹β€β€Œβ€ο»Ώο»Ώβ€Œο»Ώβ€‹β€β€Œβ€β€β€Œβ€Œβ€β€Œο»Ώβ€Œβ€β€β€Œβ€Œβ€ο»Ώβ€β€‹β€β€‹β€β€‹ο»Ώβ€β€β€‹β€β€‹β€β€Œο»Ώβ€‹ο»Ώβ€Œβ€β€‹β€Œβ€Œβ€ο»Ώβ€β€Œβ€β€β€Œβ€Œο»Ώβ€Œβ€‹β€Œο»Ώβ€β€Œβ€‹β€ο»Ώβ€β€Œβ€β€β€Œβ€Œβ€ο»Ώο»Ώβ€‹β€β€‹β€β€‹β€ο»Ώβ€‹β€‹β€β€‹β€β€Œβ€β€β€‹β€Œο»Ώβ€‹β€β€Œβ€β€Œβ€Œβ€Œβ€β€Œβ€β€‹β€β€‹β€β€‹ο»Ώβ€β€β€‹β€β€‹β€β€Œβ€β€β€‹β€Œο»Ώβ€Œβ€‹β€Œο»Ώβ€Œβ€‹β€Œο»Ώβ€‹β€‹β€Œο»Ώβ€‹ο»Ώβ€‹ο»Ώβ€β€β€‹β€ο»Ώο»Ώβ€‹β€ο»Ώο»Ώβ€Œβ€β€β€Œβ€Œβ€ο»Ώβ€β€Œο»Ώβ€Œβ€‹β€Œβ€β€Œβ€Œβ€Œβ€ο»Ώβ€‹β€‹ο»Ώβ€Œβ€‹β€‹ο»Ώβ€Œο»Ώβ€‹ο»Ώβ€‹β€Œβ€‹β€ο»Ώβ€β€Œο»Ώβ€‹ο»Ώβ€Œβ€β€‹β€Œβ€Œβ€ο»Ώβ€β€Œβ€β€β€Œβ€Œο»Ώβ€Œβ€‹β€Œο»Ώβ€β€Œβ€‹β€ο»Ώβ€β€Œο»Ώβ€‹ο»Ώβ€Œο»Ώβ€Œβ€‹β€Œο»Ώβ€Œβ€Œβ€Œβ€β€Œβ€‹β€Œβ€β€β€Œβ€Œβ€ο»Ώο»Ώβ€‹β€ο»Ώο»Ώβ€Œβ€β€β€Œβ€Œβ€ο»Ώβ€β€Œο»Ώβ€Œβ€‹β€Œβ€β€Œβ€Œβ€Œβ€ο»Ώβ€β€Œο»Ώβ€Œβ€‹β€‹β€ο»Ώο»Ώβ€Œβ€β€Œβ€Œβ€Œβ€β€Œβ€‹β€Œβ€β€β€Œβ€Œο»Ώβ€Œβ€‹β€‹β€ο»Ώο»Ώβ€Œβ€ο»Ώβ€Œβ€Œβ€ο»Ώο»Ώβ€Œβ€β€Œβ€‹β€Œβ€β€Œβ€Œβ€‹ο»Ώο»Ώβ€Œβ€Œο»Ώβ€‹β€‹β€Œο»Ώβ€‹β€β€Œβ€β€Œβ€Œβ€Œο»Ώβ€‹ο»Ώβ€Œβ€β€Œβ€Œβ€Œβ€ο»Ώβ€β€Œο»Ώβ€Œβ€‹β€Œβ€β€‹β€Œβ€Œο»Ώβ€Œβ€‹β€Œβ€β€β€Œβ€Œβ€ο»Ώο»Ώβ€Œβ€ο»Ώβ€β€‹ο»Ώβ€ο»Ώβ€Œβ€β€β€Œβ€Œβ€β€Œβ€‹β€‹ο»Ώο»Ώβ€Œβ€Œβ€β€Œο»Ώβ€Œο»Ώβ€‹β€‹β€Œβ€β€ο»Ώβ€Œβ€Œβ€Œβ€β€Œβ€β€‹β€Œβ€Œο»Ώβ€Œβ€‹β€Œο»Ώβ€Œβ€Œβ€Œβ€β€Œβ€β€‹ο»Ώβ€Œβ€β€Œβ€Œβ€Œβ€Œβ€Œβ€ο»Ώβ€Œβ€Œβ€Œβ€‹β€Œβ€Œο»Ώβ€Œβ€β€Œο»Ώβ€Œβ€Œβ€Œβ€‹ο»Ώο»Ώβ€Œβ€ο»Ώβ€‹β€Œβ€β€Œβ€β€Œο»Ώβ€β€β€‹ο»Ώβ€Œβ€‹β€Œβ€ο»Ώβ€β€Œβ€‹β€Œο»Ώβ€Œβ€‹ο»Ώο»Ώβ€‹ο»Ώβ€ο»Ώβ€Œο»Ώβ€Œβ€‹β€Œο»Ώβ€β€Œβ€Œο»Ώβ€‹β€‹β€Œβ€β€Œβ€Œβ€‹ο»Ώο»Ώβ€Œβ€Œβ€β€‹β€β€Œβ€ο»Ώβ€‹β€Œβ€ο»Ώο»Ώβ€Œβ€β€Œο»Ώβ€‹ο»Ώβ€ο»Ώβ€Œο»Ώβ€‹β€‹β€Œβ€β€‹β€Œβ€Œο»Ώβ€Œβ€‹β€Œβ€β€β€‹β€‹ο»Ώο»Ώβ€Œβ€Œο»Ώβ€‹β€‹β€Œβ€β€‹β€Œβ€Œβ€β€Œο»Ώβ€Œβ€β€Œβ€Œβ€Œβ€‹β€‹β€β€Œο»Ώβ€Œβ€Œβ€Œβ€β€β€Œβ€Œβ€ο»Ώβ€‹β€Œβ€β€Œβ€‹β€Œβ€β€Œβ€Œβ€Œο»Ώβ€‹β€β€‹β€β€Œβ€Œβ€‹ο»Ώβ€Œβ€Œβ€Œβ€‹β€‹β€β€Œβ€Œο»Ώο»Ώβ€Œβ€β€ο»Ώβ€Œβ€β€Œβ€Œβ€Œο»Ώβ€β€Œβ€‹β€β€Œβ€Œβ€‹ο»Ώβ€‹ο»Ώβ€Œβ€‹β€Œβ€‹β€‹β€β€Œβ€Œβ€‹ο»Ώβ€‹ο»Ώβ€Œβ€‹β€Œβ€‹β€‹β€β€Œβ€Œβ€‹ο»Ώβ€‹β€β€‹ο»Ώβ€‹β€β€Œβ€‹β€β€β€‹ο»Ώβ€‹β€‹β€‹ο»Ώβ€Œο»Ώβ€Œο»Ώβ€β€β€‹β€ο»Ώβ€Œβ€Œβ€β€β€Œβ€Œβ€Œβ€‹β€β€Œβ€β€‹β€β€Œβ€ο»Ώβ€Œβ€Œβ€β€β€Œβ€Œβ€Œβ€‹β€‹β€Œβ€Œβ€Œβ€‹β€‹β€β€Œβ€Œβ€‹ο»Ώβ€‹β€β€‹ο»Ώβ€‹β€β€‹β€β€Œβ€Œβ€‹ο»Ώβ€Œβ€Œβ€Œβ€‹β€Œβ€‹β€‹β€ο»Ώβ€β€Œο»Ώβ€‹β€β€Œβ€β€β€Œβ€Œβ€β€‹ο»Ώβ€Œβ€β€β€‹β€Œβ€Œβ€Œβ€‹β€Œβ€β€Œβ€Œβ€Œο»Ώβ€β€‹β€Œο»Ώβ€Œβ€‹β€‹β€β€Œβ€Œβ€‹ο»Ώβ€Œβ€Œβ€Œβ€‹β€‹β€β€Œβ€Œο»Ώο»Ώβ€Œβ€β€ο»Ώβ€Œβ€β€Œβ€Œβ€Œο»Ώβ€β€Œβ€‹β€β€Œβ€Œβ€‹ο»Ώβ€‹ο»Ώβ€Œβ€‹β€Œβ€‹β€‹β€β€Œβ€Œβ€‹ο»Ώβ€‹ο»Ώβ€Œβ€‹β€Œβ€‹β€‹β€β€Œβ€Œβ€‹ο»Ώβ€‹β€β€‹ο»Ώβ€‹β€β€Œβ€β€ο»Ώβ€Œο»Ώβ€Œβ€Œβ€Œβ€β€β€Œβ€‹ο»Ώβ€Œο»Ώβ€Œβ€β€β€Œβ€Œβ€‹β€β€Œβ€Œβ€β€‹β€β€‹ο»Ώβ€‹β€Œβ€Œβ€Œβ€‹ο»Ώβ€Œβ€‹β€Œβ€‹β€Œβ€ο»Ώβ€Œβ€‹ο»Ώβ€β€‹β€‹β€β€Œβ€Œβ€‹ο»Ώβ€‹β€β€‹ο»Ώβ€‹β€β€‹β€β€Œβ€Œβ€‹ο»Ώβ€Œβ€Œβ€Œβ€‹β€Œβ€‹β€‹β€ο»Ώβ€β€Œβ€β€‹ο»Ώβ€Œβ€β€β€‹β€Œβ€β€β€Œβ€Œβ€ο»Ώβ€‹β€Œβ€β€Œβ€‹β€Œο»Ώβ€‹β€β€Œβ€β€Œβ€Œβ€Œβ€ο»Ώβ€β€‹β€β€Œβ€Œβ€‹ο»Ώβ€Œβ€Œβ€Œβ€‹β€‹β€β€Œβ€Œο»Ώο»Ώβ€Œβ€β€ο»Ώβ€Œβ€β€Œβ€Œβ€Œο»Ώβ€β€Œβ€‹β€β€Œβ€Œβ€‹ο»Ώβ€‹ο»Ώβ€Œβ€‹β€Œβ€‹β€‹β€β€Œβ€Œβ€‹ο»Ώβ€‹ο»Ώβ€Œβ€‹β€Œβ€‹β€‹β€β€Œβ€Œβ€‹ο»Ώβ€‹β€β€‹ο»Ώβ€‹β€β€Œβ€Œβ€Œβ€‹β€Œβ€Œβ€‹β€Œβ€Œβ€‹ο»Ώβ€‹β€Œβ€‹ο»Ώο»Ώβ€Œβ€‹β€β€‹β€Œβ€‹β€Œβ€β€Œβ€‹β€‹ο»Ώβ€Œο»Ώβ€β€Œβ€Œβ€‹β€β€β€Œβ€‹ο»Ώβ€Œβ€Œβ€β€β€Œβ€Œβ€‹ο»Ώβ€Œβ€‹β€β€Œβ€Œβ€‹ο»Ώβ€‹β€β€‹ο»Ώβ€‹β€β€‹β€β€Œβ€Œβ€‹ο»Ώβ€Œβ€Œβ€Œβ€‹β€Œβ€‹β€‹β€ο»Ώβ€β€Œο»Ώβ€Œβ€‹β€Œβ€β€Œβ€Œβ€Œο»Ώβ€β€‹β€Œο»Ώβ€Œβ€‹β€‹ο»Ώο»Ώο»Ώβ€Œβ€β€‹β€β€Œβ€β€‹β€Œβ€Œο»Ώβ€‹ο»Ώβ€Œβ€β€Œβ€Œβ€Œβ€Œβ€Œβ€Œβ€Œο»Ώβ€‹β€β€Œβ€ο»Ώβ€‹β€‹ο»Ώο»Ώβ€Œβ€Œβ€β€β€‹β€Œο»Ώβ€Œβ€‹β€Œο»Ώβ€Œβ€‹β€Œο»Ώβ€‹β€‹β€Œο»Ώβ€‹ο»Ώβ€‹β€β€Œβ€Œβ€‹ο»Ώβ€‹ο»Ώβ€Œβ€‹β€‹β€Œβ€‹β€β€Œβ€Œβ€‹ο»Ώβ€‹β€β€Œβ€‹β€Œβ€β€‹β€β€Œβ€Œβ€‹ο»Ώβ€‹β€β€Œβ€‹β€Œβ€β€Œβ€β€β€Œβ€Œβ€ο»Ώβ€β€Œο»Ώβ€Œβ€‹β€Œβ€β€Œβ€Œβ€Œβ€ο»Ώβ€‹β€‹ο»Ώβ€Œβ€‹β€‹ο»Ώβ€Œο»Ώβ€‹ο»Ώβ€‹β€Œβ€‹β€ο»Ώβ€β€Œο»Ώβ€‹ο»Ώβ€Œβ€β€‹β€Œβ€Œβ€ο»Ώβ€β€Œβ€β€β€Œβ€Œο»Ώβ€Œβ€‹β€Œο»Ώβ€β€Œβ€‹β€ο»Ώβ€β€Œο»Ώβ€‹ο»Ώβ€Œο»Ώβ€Œβ€‹β€Œο»Ώβ€Œβ€Œβ€Œβ€β€Œβ€‹β€Œβ€β€β€Œβ€Œβ€ο»Ώο»Ώβ€‹β€β€Œβ€β€Œβ€β€β€Œβ€Œβ€β€Œβ€‹β€‹ο»Ώο»Ώβ€Œβ€Œβ€β€Œο»Ώβ€Œο»Ώβ€‹β€‹β€Œβ€β€ο»Ώβ€Œβ€Œβ€Œβ€β€Œβ€β€‹β€Œβ€Œο»Ώβ€Œβ€‹β€Œο»Ώβ€Œβ€Œβ€Œβ€β€Œβ€β€‹ο»Ώβ€Œβ€β€Œβ€Œβ€Œβ€Œβ€Œβ€ο»Ώβ€Œβ€Œβ€Œβ€‹β€Œβ€Œο»Ώβ€Œβ€β€Œο»Ώβ€Œβ€Œβ€Œβ€‹ο»Ώο»Ώβ€Œβ€ο»Ώβ€‹β€Œβ€β€Œβ€β€Œο»Ώβ€β€β€‹ο»Ώβ€Œβ€‹β€Œβ€ο»Ώβ€β€Œβ€‹β€Œο»Ώβ€Œβ€‹ο»Ώο»Ώβ€‹β€β€Œβ€β€Œο»Ώβ€Œβ€‹β€Œο»Ώβ€β€Œβ€Œο»Ώβ€‹β€‹β€Œβ€β€Œβ€Œβ€‹ο»Ώο»Ώβ€Œβ€Œβ€β€‹β€β€Œβ€ο»Ώβ€‹β€Œβ€ο»Ώο»Ώβ€Œβ€β€Œο»Ώβ€‹β€β€Œβ€β€Œο»Ώβ€‹β€‹β€Œβ€β€‹β€Œβ€Œο»Ώβ€Œβ€‹β€Œβ€β€β€‹β€‹ο»Ώο»Ώβ€Œβ€Œο»Ώβ€‹β€‹β€Œβ€β€‹β€Œβ€Œβ€β€Œο»Ώβ€Œβ€β€Œβ€Œβ€Œβ€‹β€‹β€β€Œο»Ώβ€Œβ€Œβ€Œβ€β€β€Œβ€Œβ€ο»Ώβ€‹β€Œβ€β€Œβ€‹β€Œβ€β€Œβ€Œβ€Œο»Ώβ€‹β€β€‹β€β€Œβ€Œβ€‹ο»Ώβ€Œβ€Œβ€Œβ€‹β€‹β€β€Œβ€Œο»Ώο»Ώβ€Œβ€β€ο»Ώβ€Œβ€β€Œβ€Œβ€Œο»Ώβ€β€Œβ€‹β€β€Œβ€Œβ€‹ο»Ώβ€‹ο»Ώβ€Œβ€‹β€Œβ€‹β€‹β€β€Œβ€Œβ€‹ο»Ώβ€‹ο»Ώβ€Œβ€‹β€Œβ€‹β€‹β€β€Œβ€Œβ€‹ο»Ώβ€‹β€β€‹ο»Ώβ€‹β€β€Œβ€‹β€β€β€‹ο»Ώβ€‹β€‹β€‹ο»Ώβ€Œο»Ώβ€Œο»Ώβ€β€β€‹β€ο»Ώβ€Œβ€Œβ€β€β€Œβ€Œβ€Œβ€‹β€β€Œβ€β€‹β€β€Œβ€ο»Ώβ€Œβ€Œβ€β€β€Œβ€Œβ€Œβ€‹β€‹β€Œβ€Œβ€Œβ€‹β€‹β€β€Œβ€Œβ€‹ο»Ώβ€‹β€β€‹ο»Ώβ€‹β€β€‹β€β€Œβ€Œβ€‹ο»Ώβ€Œβ€Œβ€Œβ€‹β€Œβ€‹β€‹β€ο»Ώβ€β€Œο»Ώβ€‹β€β€Œβ€β€β€Œβ€Œβ€β€‹ο»Ώβ€Œβ€β€β€‹β€Œβ€Œβ€Œβ€‹β€Œβ€β€Œβ€Œβ€Œο»Ώβ€β€‹β€Œο»Ώβ€Œβ€‹β€‹β€β€Œβ€Œβ€‹ο»Ώβ€Œβ€Œβ€Œβ€‹β€‹β€β€Œβ€Œο»Ώο»Ώβ€Œβ€β€ο»Ώβ€Œβ€β€Œβ€Œβ€Œο»Ώβ€β€Œβ€‹β€β€Œβ€Œβ€‹ο»Ώβ€‹ο»Ώβ€Œβ€‹β€Œβ€‹β€‹β€β€Œβ€Œβ€‹ο»Ώβ€‹ο»Ώβ€Œβ€‹β€Œβ€‹β€‹β€β€Œβ€Œβ€‹ο»Ώβ€‹β€β€‹ο»Ώβ€‹β€β€Œβ€β€ο»Ώβ€Œο»Ώβ€Œβ€Œβ€Œβ€β€β€Œβ€‹ο»Ώβ€Œο»Ώβ€Œβ€β€β€Œβ€Œβ€‹β€β€Œβ€Œβ€β€‹β€β€‹ο»Ώβ€‹β€Œβ€Œβ€Œβ€‹ο»Ώβ€Œβ€‹β€Œβ€‹β€Œβ€ο»Ώβ€Œβ€‹ο»Ώβ€β€‹β€‹β€β€Œβ€Œβ€‹ο»Ώβ€‹β€β€‹ο»Ώβ€‹β€β€‹β€β€Œβ€Œβ€‹ο»Ώβ€Œβ€Œβ€Œβ€‹β€Œβ€‹β€‹β€ο»Ώβ€β€Œβ€β€‹ο»Ώβ€Œβ€β€β€‹β€Œβ€β€β€Œβ€Œβ€ο»Ώβ€‹β€Œβ€β€Œβ€‹β€Œο»Ώβ€‹β€β€Œβ€β€Œβ€Œβ€Œβ€ο»Ώβ€β€‹β€β€Œβ€Œβ€‹ο»Ώβ€Œβ€Œβ€Œβ€‹β€‹β€β€Œβ€Œο»Ώο»Ώβ€Œβ€β€ο»Ώβ€Œβ€β€Œβ€Œβ€Œο»Ώβ€β€Œβ€‹β€β€Œβ€Œβ€‹ο»Ώβ€‹ο»Ώβ€Œβ€‹β€Œβ€‹β€‹β€β€Œβ€Œβ€‹ο»Ώβ€‹ο»Ώβ€Œβ€‹β€Œβ€‹β€‹β€β€Œβ€Œβ€‹ο»Ώβ€‹β€β€‹ο»Ώβ€‹β€β€Œβ€Œβ€Œβ€‹β€Œβ€Œβ€‹β€Œβ€Œβ€‹ο»Ώβ€‹β€Œβ€‹ο»Ώο»Ώβ€Œβ€‹β€β€‹β€Œβ€‹β€Œβ€β€Œβ€‹β€‹ο»Ώβ€Œο»Ώβ€β€Œβ€Œβ€‹β€β€β€Œβ€‹ο»Ώβ€Œβ€Œβ€β€β€Œβ€Œβ€‹ο»Ώβ€Œβ€‹β€β€Œβ€Œβ€‹ο»Ώβ€‹β€β€‹ο»Ώβ€‹β€β€‹β€β€Œβ€Œβ€‹ο»Ώβ€Œβ€Œβ€Œβ€‹β€Œβ€‹β€‹β€ο»Ώβ€β€Œο»Ώβ€Œβ€‹β€Œβ€β€Œβ€Œβ€Œο»Ώβ€β€‹β€Œο»Ώβ€Œβ€‹β€‹β€β€Œβ€β€Œο»Ώβ€‹β€‹β€Œβ€β€Œβ€Œβ€Œο»Ώβ€‹β€β€Œο»Ώβ€‹ο»Ώβ€Œο»Ώβ€‹β€‹β€Œβ€β€Œβ€Œβ€Œβ€β€‹ο»Ώβ€Œο»Ώβ€Œβ€‹β€Œβ€β€β€Œβ€Œο»Ώβ€Œβ€β€Œβ€β€Œβ€Œβ€‹ο»Ώο»Ώβ€Œβ€Œο»Ώβ€‹β€‹β€Œο»Ώβ€Œβ€Œβ€Œβ€β€‹β€β€Œβ€ο»Ώβ€‹β€Œβ€β€β€Œβ€Œο»Ώβ€‹ο»Ώβ€Œβ€β€β€‹β€Œβ€β€Œβ€Œβ€Œβ€β€Œβ€‹β€‹β€β€‹β€β€Œο»Ώο»Ώβ€Œ

[Image: Image for post]β€‹β€‹β€‹β€‹β€Œο»Ώβ€ο»Ώβ€‹β€β€‹β€β€Œβ€ο»Ώο»Ώβ€Œο»Ώβ€‹β€β€Œβ€β€β€Œβ€Œβ€β€Œο»Ώβ€Œβ€β€β€Œβ€Œβ€ο»Ώβ€β€‹β€β€‹β€β€‹ο»Ώβ€β€β€‹β€β€‹β€β€Œο»Ώβ€‹ο»Ώβ€Œβ€β€‹β€Œβ€Œβ€ο»Ώβ€β€Œβ€β€β€Œβ€Œο»Ώβ€Œβ€‹β€Œο»Ώβ€β€Œβ€‹β€ο»Ώβ€β€Œβ€β€β€Œβ€Œβ€ο»Ώο»Ώβ€‹β€β€‹β€β€‹β€ο»Ώβ€‹β€‹β€β€‹β€β€Œβ€β€β€‹β€Œο»Ώβ€‹β€β€Œβ€β€Œβ€Œβ€Œβ€β€Œβ€β€‹β€β€‹β€β€‹ο»Ώβ€β€β€‹β€β€‹β€β€Œβ€β€β€‹β€Œο»Ώβ€Œβ€‹β€Œο»Ώβ€Œβ€‹β€Œο»Ώβ€‹β€‹β€Œο»Ώβ€‹ο»Ώβ€‹ο»Ώβ€β€β€‹β€ο»Ώο»Ώβ€‹β€ο»Ώο»Ώβ€Œβ€β€β€Œβ€Œβ€ο»Ώβ€β€Œο»Ώβ€Œβ€‹β€Œβ€β€Œβ€Œβ€Œβ€ο»Ώβ€‹β€‹ο»Ώβ€Œβ€‹β€‹ο»Ώβ€Œο»Ώβ€‹ο»Ώβ€‹β€Œβ€‹β€ο»Ώβ€β€Œο»Ώβ€‹ο»Ώβ€Œβ€β€‹β€Œβ€Œβ€ο»Ώβ€β€Œβ€β€β€Œβ€Œο»Ώβ€Œβ€‹β€Œο»Ώβ€β€Œβ€‹β€ο»Ώβ€β€Œο»Ώβ€‹ο»Ώβ€Œο»Ώβ€Œβ€‹β€Œο»Ώβ€Œβ€Œβ€Œβ€β€Œβ€‹β€Œβ€β€β€Œβ€Œβ€ο»Ώο»Ώβ€‹β€ο»Ώο»Ώβ€Œβ€β€β€Œβ€Œβ€ο»Ώβ€β€Œο»Ώβ€Œβ€‹β€Œβ€β€Œβ€Œβ€Œβ€ο»Ώβ€β€Œο»Ώβ€Œβ€‹β€‹β€ο»Ώο»Ώβ€Œβ€β€Œβ€Œβ€Œβ€β€Œβ€‹β€Œβ€β€β€Œβ€Œο»Ώβ€Œβ€‹β€‹β€ο»Ώο»Ώβ€Œβ€ο»Ώβ€Œβ€Œβ€ο»Ώο»Ώβ€Œβ€β€Œβ€‹β€Œβ€β€Œβ€Œβ€‹ο»Ώο»Ώβ€Œβ€Œο»Ώβ€‹β€‹β€Œο»Ώβ€‹β€β€Œβ€β€Œβ€Œβ€Œο»Ώβ€‹ο»Ώβ€Œβ€β€Œβ€Œβ€Œβ€ο»Ώβ€β€Œο»Ώβ€Œβ€‹β€Œβ€β€‹β€Œβ€Œο»Ώβ€Œβ€‹β€Œβ€β€β€Œβ€Œβ€ο»Ώο»Ώβ€Œβ€ο»Ώβ€β€‹ο»Ώβ€ο»Ώβ€Œβ€β€β€Œβ€Œβ€β€Œβ€‹β€‹ο»Ώο»Ώβ€Œβ€Œβ€β€Œο»Ώβ€Œο»Ώβ€‹β€‹β€Œβ€β€ο»Ώβ€Œβ€Œβ€Œβ€β€Œβ€β€‹β€Œβ€Œο»Ώβ€Œβ€‹β€Œο»Ώβ€Œβ€Œβ€Œβ€β€Œβ€β€‹ο»Ώβ€Œβ€β€Œβ€Œβ€Œβ€Œβ€Œβ€ο»Ώβ€Œβ€Œβ€Œβ€‹β€Œβ€Œο»Ώβ€Œβ€β€Œο»Ώβ€Œβ€Œβ€Œβ€‹ο»Ώο»Ώβ€Œβ€ο»Ώβ€‹β€Œβ€β€Œβ€β€Œο»Ώβ€β€β€‹ο»Ώβ€Œβ€‹β€Œβ€ο»Ώβ€β€Œβ€‹β€Œο»Ώβ€Œβ€‹ο»Ώο»Ώβ€‹ο»Ώβ€ο»Ώβ€Œο»Ώβ€Œβ€‹β€Œο»Ώβ€β€Œβ€Œο»Ώβ€‹β€‹β€Œβ€β€Œβ€Œβ€‹ο»Ώο»Ώβ€Œβ€Œβ€β€‹β€β€Œβ€ο»Ώβ€‹β€Œβ€ο»Ώο»Ώβ€Œβ€β€Œο»Ώβ€‹ο»Ώβ€ο»Ώβ€Œο»Ώβ€‹β€‹β€Œβ€β€‹β€Œβ€Œο»Ώβ€Œβ€‹β€Œβ€β€β€‹β€‹ο»Ώο»Ώβ€Œβ€Œο»Ώβ€‹β€‹β€Œβ€β€‹β€Œβ€Œβ€β€Œο»Ώβ€Œβ€β€Œβ€Œβ€Œβ€‹β€‹β€β€Œο»Ώβ€Œβ€Œβ€Œβ€β€β€Œβ€Œβ€ο»Ώβ€‹β€Œβ€β€Œβ€‹β€Œβ€β€Œβ€Œβ€Œο»Ώβ€‹β€β€‹β€β€Œβ€Œβ€‹ο»Ώβ€Œβ€Œβ€Œβ€‹β€‹β€β€Œβ€Œο»Ώο»Ώβ€Œβ€β€ο»Ώβ€Œβ€β€Œβ€Œβ€Œο»Ώβ€β€Œβ€‹β€β€Œβ€Œβ€‹ο»Ώβ€‹ο»Ώβ€Œβ€‹β€Œβ€‹β€‹β€β€Œβ€Œβ€‹ο»Ώβ€‹ο»Ώβ€Œβ€‹β€Œβ€‹β€‹β€β€Œβ€Œβ€‹ο»Ώβ€‹β€β€‹ο»Ώβ€‹β€β€Œβ€‹β€β€β€‹ο»Ώβ€‹β€‹β€‹ο»Ώβ€Œο»Ώβ€Œο»Ώβ€β€β€‹β€ο»Ώβ€Œβ€Œβ€β€β€Œβ€Œβ€Œβ€‹β€β€Œβ€β€‹β€β€Œβ€ο»Ώβ€Œβ€Œβ€β€β€Œβ€Œβ€Œβ€‹β€‹β€Œβ€Œβ€Œβ€‹β€‹β€β€Œβ€Œβ€‹ο»Ώβ€‹β€β€‹ο»Ώβ€‹β€β€‹β€β€Œβ€Œβ€‹ο»Ώβ€Œβ€Œβ€Œβ€‹β€Œβ€‹β€‹β€ο»Ώβ€β€Œο»Ώβ€‹β€β€Œβ€β€β€Œβ€Œβ€β€‹ο»Ώβ€Œβ€β€β€‹β€Œβ€Œβ€Œβ€‹β€Œβ€β€Œβ€Œβ€Œο»Ώβ€β€‹β€Œο»Ώβ€Œβ€‹β€‹β€β€Œβ€Œβ€‹ο»Ώβ€Œβ€Œβ€Œβ€‹β€‹β€β€Œβ€Œο»Ώο»Ώβ€Œβ€β€ο»Ώβ€Œβ€β€Œβ€Œβ€Œο»Ώβ€β€Œβ€‹β€β€Œβ€Œβ€‹ο»Ώβ€‹ο»Ώβ€Œβ€‹β€Œβ€‹β€‹β€β€Œβ€Œβ€‹ο»Ώβ€‹ο»Ώβ€Œβ€‹β€Œβ€‹β€‹β€β€Œβ€Œβ€‹ο»Ώβ€‹β€β€‹ο»Ώβ€‹β€β€Œβ€β€‹β€Œβ€‹ο»Ώβ€β€Œβ€Œβ€‹ο»Ώβ€Œβ€Œβ€‹ο»Ώο»Ώβ€Œβ€Œβ€‹β€‹β€Œο»Ώβ€Œβ€‹β€Œβ€‹β€‹ο»Ώβ€Œβ€ο»Ώο»Ώβ€Œβ€‹ο»Ώβ€β€Œβ€Œβ€Œβ€β€Œβ€ο»Ώο»Ώβ€‹ο»Ώβ€‹β€Œβ€‹β€β€Œβ€Œβ€‹ο»Ώβ€‹β€β€‹ο»Ώβ€‹β€β€‹β€β€Œβ€Œβ€‹ο»Ώβ€Œβ€Œβ€Œβ€‹β€Œβ€‹β€‹β€ο»Ώβ€β€Œβ€β€‹ο»Ώβ€Œβ€β€β€‹β€Œβ€β€β€Œβ€Œβ€ο»Ώβ€‹β€Œβ€β€Œβ€‹β€Œο»Ώβ€‹β€β€Œβ€β€Œβ€Œβ€Œβ€ο»Ώβ€β€‹β€β€Œβ€Œβ€‹ο»Ώβ€Œβ€Œβ€Œβ€‹β€‹β€β€Œβ€Œο»Ώο»Ώβ€Œβ€β€ο»Ώβ€Œβ€β€Œβ€Œβ€Œο»Ώβ€β€Œβ€‹β€β€Œβ€Œβ€‹ο»Ώβ€‹ο»Ώβ€Œβ€‹β€Œβ€‹β€‹β€β€Œβ€Œβ€‹ο»Ώβ€‹ο»Ώβ€Œβ€‹β€Œβ€‹β€‹β€β€Œβ€Œβ€‹ο»Ώβ€‹β€β€‹ο»Ώβ€‹β€β€‹ο»Ώβ€‹β€Œβ€Œβ€Œβ€Œβ€β€Œβ€Œβ€‹β€Œβ€Œβ€‹β€‹β€β€Œο»Ώβ€β€β€Œβ€Œβ€‹ο»Ώβ€Œβ€‹β€‹β€β€Œβ€β€ο»Ώβ€Œβ€β€‹β€Œβ€‹ο»Ώβ€‹β€β€Œβ€β€‹β€Œβ€‹ο»Ώβ€Œβ€Œβ€‹β€β€Œβ€Œβ€‹ο»Ώβ€‹β€β€‹ο»Ώβ€‹β€β€‹β€β€Œβ€Œβ€‹ο»Ώβ€Œβ€Œβ€Œβ€‹β€Œβ€‹β€‹β€ο»Ώβ€β€Œο»Ώβ€Œβ€‹β€Œβ€β€Œβ€Œβ€Œο»Ώβ€β€‹β€Œο»Ώβ€Œβ€‹β€‹ο»Ώο»Ώο»Ώβ€Œβ€β€‹β€β€Œβ€β€‹β€Œβ€Œο»Ώβ€‹ο»Ώβ€Œβ€β€Œβ€Œβ€Œβ€Œβ€Œβ€Œβ€Œο»Ώβ€‹β€β€Œβ€ο»Ώβ€‹β€‹ο»Ώο»Ώβ€Œβ€Œβ€β€β€‹β€Œο»Ώβ€Œβ€‹β€Œο»Ώβ€Œβ€‹β€Œο»Ώβ€‹β€‹β€Œο»Ώβ€‹ο»Ώβ€‹β€β€Œβ€Œβ€‹ο»Ώβ€‹ο»Ώβ€Œβ€‹β€‹β€Œβ€‹β€β€Œβ€Œβ€‹ο»Ώβ€‹β€β€Œβ€‹β€Œβ€β€‹β€β€Œβ€Œβ€‹ο»Ώβ€‹β€β€Œβ€‹β€Œβ€β€Œβ€β€β€Œβ€Œβ€ο»Ώβ€β€Œο»Ώβ€Œβ€‹β€Œβ€β€Œβ€Œβ€Œβ€ο»Ώβ€‹β€‹ο»Ώβ€Œβ€‹β€‹ο»Ώβ€Œο»Ώβ€‹ο»Ώβ€‹β€Œβ€‹β€ο»Ώβ€β€Œο»Ώβ€‹ο»Ώβ€Œβ€β€‹β€Œβ€Œβ€ο»Ώβ€β€Œβ€β€β€Œβ€Œο»Ώβ€Œβ€‹β€Œο»Ώβ€β€Œβ€‹β€ο»Ώβ€β€Œο»Ώβ€‹ο»Ώβ€Œο»Ώβ€Œβ€‹β€Œο»Ώβ€Œβ€Œβ€Œβ€β€Œβ€‹β€Œβ€β€β€Œβ€Œβ€ο»Ώο»Ώβ€‹β€β€Œβ€β€Œβ€β€β€Œβ€Œβ€β€Œβ€‹β€‹ο»Ώο»Ώβ€Œβ€Œβ€β€Œο»Ώβ€Œο»Ώβ€‹β€‹β€Œβ€β€ο»Ώβ€Œβ€Œβ€Œβ€β€Œβ€β€‹β€Œβ€Œο»Ώβ€Œβ€‹β€Œο»Ώβ€Œβ€Œβ€Œβ€β€Œβ€β€‹ο»Ώβ€Œβ€β€Œβ€Œβ€Œβ€Œβ€Œβ€ο»Ώβ€Œβ€Œβ€Œβ€‹β€Œβ€Œο»Ώβ€Œβ€β€Œο»Ώβ€Œβ€Œβ€Œβ€‹ο»Ώο»Ώβ€Œβ€ο»Ώβ€‹β€Œβ€β€Œβ€β€Œο»Ώβ€β€β€‹ο»Ώβ€Œβ€‹β€Œβ€ο»Ώβ€β€Œβ€‹β€Œο»Ώβ€Œβ€‹ο»Ώο»Ώβ€‹β€β€Œβ€β€Œο»Ώβ€Œβ€‹β€Œο»Ώβ€β€Œβ€Œο»Ώβ€‹β€‹β€Œβ€β€Œβ€Œβ€‹ο»Ώο»Ώβ€Œβ€Œβ€β€‹β€β€Œβ€ο»Ώβ€‹β€Œβ€ο»Ώο»Ώβ€Œβ€β€Œο»Ώβ€‹β€β€Œβ€β€Œο»Ώβ€‹β€‹β€Œβ€β€‹β€Œβ€Œο»Ώβ€Œβ€‹β€Œβ€β€β€‹β€‹ο»Ώο»Ώβ€Œβ€Œο»Ώβ€‹β€‹β€Œβ€β€‹β€Œβ€Œβ€β€Œο»Ώβ€Œβ€β€Œβ€Œβ€Œβ€‹β€‹β€β€Œο»Ώβ€Œβ€Œβ€Œβ€β€β€Œβ€Œβ€ο»Ώβ€‹β€Œβ€β€Œβ€‹β€Œβ€β€Œβ€Œβ€Œο»Ώβ€‹β€β€‹β€β€Œβ€Œβ€‹ο»Ώβ€Œβ€Œβ€Œβ€‹β€‹β€β€Œβ€Œο»Ώο»Ώβ€Œβ€β€ο»Ώβ€Œβ€β€Œβ€Œβ€Œο»Ώβ€β€Œβ€‹β€β€Œβ€Œβ€‹ο»Ώβ€‹ο»Ώβ€Œβ€‹β€Œβ€‹β€‹β€β€Œβ€Œβ€‹ο»Ώβ€‹ο»Ώβ€Œβ€‹β€Œβ€‹β€‹β€β€Œβ€Œβ€‹ο»Ώβ€‹β€β€‹ο»Ώβ€‹β€β€Œβ€‹β€β€β€‹ο»Ώβ€‹β€‹β€‹ο»Ώβ€Œο»Ώβ€Œο»Ώβ€β€β€‹β€ο»Ώβ€Œβ€Œβ€β€β€Œβ€Œβ€Œβ€‹β€β€Œβ€β€‹β€β€Œβ€ο»Ώβ€Œβ€Œβ€β€β€Œβ€Œβ€Œβ€‹β€‹β€Œβ€Œβ€Œβ€‹β€‹β€β€Œβ€Œβ€‹ο»Ώβ€‹β€β€‹ο»Ώβ€‹β€β€‹β€β€Œβ€Œβ€‹ο»Ώβ€Œβ€Œβ€Œβ€‹β€Œβ€‹β€‹β€ο»Ώβ€β€Œο»Ώβ€‹β€β€Œβ€β€β€Œβ€Œβ€β€‹ο»Ώβ€Œβ€β€β€‹β€Œβ€Œβ€Œβ€‹β€Œβ€β€Œβ€Œβ€Œο»Ώβ€β€‹β€Œο»Ώβ€Œβ€‹β€‹β€β€Œβ€Œβ€‹ο»Ώβ€Œβ€Œβ€Œβ€‹β€‹β€β€Œβ€Œο»Ώο»Ώβ€Œβ€β€ο»Ώβ€Œβ€β€Œβ€Œβ€Œο»Ώβ€β€Œβ€‹β€β€Œβ€Œβ€‹ο»Ώβ€‹ο»Ώβ€Œβ€‹β€Œβ€‹β€‹β€β€Œβ€Œβ€‹ο»Ώβ€‹ο»Ώβ€Œβ€‹β€Œβ€‹β€‹β€β€Œβ€Œβ€‹ο»Ώβ€‹β€β€‹ο»Ώβ€‹β€β€Œβ€β€‹β€Œβ€‹ο»Ώβ€β€Œβ€Œβ€‹ο»Ώβ€Œβ€Œβ€‹ο»Ώο»Ώβ€Œβ€Œβ€‹β€‹β€Œο»Ώβ€Œβ€‹β€Œβ€‹β€‹ο»Ώβ€Œβ€ο»Ώο»Ώβ€Œβ€‹ο»Ώβ€β€Œβ€Œβ€Œβ€β€Œβ€ο»Ώο»Ώβ€‹ο»Ώβ€‹β€Œβ€‹β€β€Œβ€Œβ€‹ο»Ώβ€‹β€β€‹ο»Ώβ€‹β€β€‹β€β€Œβ€Œβ€‹ο»Ώβ€Œβ€Œβ€Œβ€‹β€Œβ€‹β€‹β€ο»Ώβ€β€Œβ€β€‹ο»Ώβ€Œβ€β€β€‹β€Œβ€β€β€Œβ€Œβ€ο»Ώβ€‹β€Œβ€β€Œβ€‹β€Œο»Ώβ€‹β€β€Œβ€β€Œβ€Œβ€Œβ€ο»Ώβ€β€‹β€β€Œβ€Œβ€‹ο»Ώβ€Œβ€Œβ€Œβ€‹β€‹β€β€Œβ€Œο»Ώο»Ώβ€Œβ€β€ο»Ώβ€Œβ€β€Œβ€Œβ€Œο»Ώβ€β€Œβ€‹β€β€Œβ€Œβ€‹ο»Ώβ€‹ο»Ώβ€Œβ€‹β€Œβ€‹β€‹β€β€Œβ€Œβ€‹ο»Ώβ€‹ο»Ώβ€Œβ€‹β€Œβ€‹β€‹β€β€Œβ€Œβ€‹ο»Ώβ€‹β€β€‹ο»Ώβ€‹β€β€‹ο»Ώβ€‹β€Œβ€Œβ€Œβ€Œβ€β€Œβ€Œβ€‹β€Œβ€Œβ€‹β€‹β€β€Œο»Ώβ€β€β€Œβ€Œβ€‹ο»Ώβ€Œβ€‹β€‹β€β€Œβ€β€ο»Ώβ€Œβ€β€‹β€Œβ€‹ο»Ώβ€‹β€β€Œβ€β€‹β€Œβ€‹ο»Ώβ€Œβ€Œβ€‹β€β€Œβ€Œβ€‹ο»Ώβ€‹β€β€‹ο»Ώβ€‹β€β€‹β€β€Œβ€Œβ€‹ο»Ώβ€Œβ€Œβ€Œβ€‹β€Œβ€‹β€‹β€ο»Ώβ€β€Œο»Ώβ€Œβ€‹β€Œβ€β€Œβ€Œβ€Œο»Ώβ€β€‹β€Œο»Ώβ€Œβ€‹β€‹β€β€Œβ€β€Œο»Ώβ€‹β€‹β€Œβ€β€Œβ€Œβ€Œο»Ώβ€‹β€β€Œο»Ώβ€‹ο»Ώβ€Œο»Ώβ€‹β€‹β€Œβ€β€Œβ€Œβ€Œβ€β€‹ο»Ώβ€Œο»Ώβ€Œβ€‹β€Œβ€β€β€Œβ€Œο»Ώβ€Œβ€β€Œβ€β€Œβ€Œβ€‹ο»Ώο»Ώβ€Œβ€Œο»Ώβ€‹β€‹β€Œο»Ώβ€Œβ€Œβ€Œβ€β€‹β€β€Œβ€ο»Ώβ€‹β€Œβ€β€β€Œβ€Œο»Ώβ€‹ο»Ώβ€Œβ€β€β€‹β€Œβ€β€Œβ€Œβ€Œβ€β€Œβ€‹β€‹β€β€‹β€β€Œο»Ώο»Ώβ€Œ

This is a reverse engineering challenge. Opening the binary in IDA (or similar), the disassembly of the main function looks like so:β€‹β€‹β€‹β€‹β€Œο»Ώβ€ο»Ώβ€‹β€β€‹β€β€Œβ€ο»Ώο»Ώβ€Œο»Ώβ€‹β€β€Œβ€β€β€Œβ€Œβ€β€Œο»Ώβ€Œβ€β€β€Œβ€Œβ€ο»Ώβ€β€‹β€β€‹β€β€‹ο»Ώβ€β€β€‹β€β€‹β€β€Œο»Ώβ€‹ο»Ώβ€Œβ€β€‹β€Œβ€Œβ€ο»Ώβ€β€Œβ€β€β€Œβ€Œο»Ώβ€Œβ€‹β€Œο»Ώβ€β€Œβ€‹β€ο»Ώβ€β€Œβ€β€β€Œβ€Œβ€ο»Ώο»Ώβ€‹β€β€‹β€β€‹β€ο»Ώβ€‹β€‹β€β€‹β€β€Œβ€β€β€‹β€Œο»Ώβ€‹β€β€Œβ€β€Œβ€Œβ€Œβ€β€Œβ€β€‹β€β€‹β€β€‹ο»Ώβ€β€β€‹β€β€‹β€β€Œβ€β€β€‹β€Œο»Ώβ€Œβ€‹β€Œο»Ώβ€Œβ€‹β€Œο»Ώβ€‹β€‹β€Œο»Ώβ€‹ο»Ώβ€‹ο»Ώβ€β€β€‹β€ο»Ώο»Ώβ€‹β€ο»Ώο»Ώβ€Œβ€β€β€Œβ€Œβ€ο»Ώβ€β€Œο»Ώβ€Œβ€‹β€Œβ€β€Œβ€Œβ€Œβ€ο»Ώβ€‹β€‹ο»Ώβ€Œβ€‹β€‹ο»Ώβ€Œο»Ώβ€‹ο»Ώβ€‹β€Œβ€‹β€ο»Ώβ€β€Œο»Ώβ€‹ο»Ώβ€Œβ€β€‹β€Œβ€Œβ€ο»Ώβ€β€Œβ€β€β€Œβ€Œο»Ώβ€Œβ€‹β€Œο»Ώβ€β€Œβ€‹β€ο»Ώβ€β€Œο»Ώβ€‹ο»Ώβ€Œο»Ώβ€Œβ€‹β€Œο»Ώβ€Œβ€Œβ€Œβ€β€Œβ€‹β€Œβ€β€β€Œβ€Œβ€ο»Ώο»Ώβ€‹β€ο»Ώο»Ώβ€Œβ€β€β€Œβ€Œβ€ο»Ώβ€β€Œο»Ώβ€Œβ€‹β€Œβ€β€Œβ€Œβ€Œβ€ο»Ώβ€β€Œο»Ώβ€Œβ€‹β€‹β€ο»Ώο»Ώβ€Œβ€β€Œβ€Œβ€Œβ€β€Œβ€‹β€Œβ€β€β€Œβ€Œο»Ώβ€Œβ€‹β€‹β€ο»Ώο»Ώβ€Œβ€ο»Ώβ€Œβ€Œβ€ο»Ώο»Ώβ€Œβ€β€Œβ€‹β€Œβ€β€Œβ€Œβ€‹ο»Ώο»Ώβ€Œβ€Œο»Ώβ€‹β€‹β€Œο»Ώβ€‹β€β€Œβ€β€Œβ€Œβ€Œο»Ώβ€‹ο»Ώβ€Œβ€β€Œβ€Œβ€Œβ€ο»Ώβ€β€Œο»Ώβ€Œβ€‹β€Œβ€β€‹β€Œβ€Œο»Ώβ€Œβ€‹β€Œβ€β€β€Œβ€Œβ€ο»Ώο»Ώβ€Œβ€ο»Ώβ€β€‹ο»Ώβ€ο»Ώβ€Œβ€β€β€Œβ€Œβ€β€Œβ€‹β€‹ο»Ώο»Ώβ€Œβ€Œβ€β€Œο»Ώβ€Œο»Ώβ€‹β€‹β€Œβ€β€ο»Ώβ€Œβ€Œβ€Œβ€β€Œβ€β€‹β€Œβ€Œο»Ώβ€Œβ€‹β€Œο»Ώβ€Œβ€Œβ€Œβ€β€Œβ€β€‹ο»Ώβ€Œβ€β€Œβ€Œβ€Œβ€Œβ€Œβ€ο»Ώβ€Œβ€Œβ€Œβ€‹β€Œβ€Œο»Ώβ€Œβ€β€Œο»Ώβ€Œβ€Œβ€Œβ€‹ο»Ώο»Ώβ€Œβ€ο»Ώβ€‹β€Œβ€β€Œβ€β€Œο»Ώβ€β€β€‹ο»Ώβ€Œβ€‹β€Œβ€ο»Ώβ€β€Œβ€‹β€Œο»Ώβ€Œβ€‹ο»Ώο»Ώβ€‹ο»Ώβ€ο»Ώβ€Œο»Ώβ€Œβ€‹β€Œο»Ώβ€β€Œβ€Œο»Ώβ€‹β€‹β€Œβ€β€Œβ€Œβ€‹ο»Ώο»Ώβ€Œβ€Œβ€β€‹β€β€Œβ€ο»Ώβ€‹β€Œβ€ο»Ώο»Ώβ€Œβ€β€Œο»Ώβ€‹ο»Ώβ€ο»Ώβ€Œο»Ώβ€‹β€‹β€Œβ€β€‹β€Œβ€Œο»Ώβ€Œβ€‹β€Œβ€β€β€‹β€‹ο»Ώο»Ώβ€Œβ€Œο»Ώβ€‹β€‹β€Œβ€β€‹β€Œβ€Œβ€β€Œο»Ώβ€Œβ€β€Œβ€Œβ€Œβ€‹β€‹β€β€Œο»Ώβ€Œβ€Œβ€Œβ€β€β€Œβ€Œβ€ο»Ώβ€‹β€Œβ€β€Œβ€‹β€Œβ€β€Œβ€Œβ€Œο»Ώβ€‹β€β€‹β€β€Œβ€Œβ€‹ο»Ώβ€Œβ€Œβ€Œβ€‹β€‹β€β€Œβ€Œο»Ώο»Ώβ€Œβ€β€ο»Ώβ€Œβ€β€Œβ€Œβ€Œο»Ώβ€β€Œβ€‹β€β€Œβ€Œβ€‹ο»Ώβ€‹ο»Ώβ€Œβ€‹β€Œβ€‹β€‹β€β€Œβ€Œβ€‹ο»Ώβ€‹ο»Ώβ€Œβ€‹β€Œβ€‹β€‹β€β€Œβ€Œβ€‹ο»Ώβ€‹β€β€‹ο»Ώβ€‹β€β€Œβ€‹β€β€β€‹ο»Ώβ€‹β€‹β€‹ο»Ώβ€Œο»Ώβ€Œο»Ώβ€β€β€‹β€ο»Ώβ€Œβ€Œβ€β€β€Œβ€Œβ€Œβ€‹β€β€Œβ€β€‹β€β€Œβ€ο»Ώβ€Œβ€Œβ€β€β€Œβ€Œβ€Œβ€‹β€‹β€Œβ€Œβ€Œβ€‹β€‹β€β€Œβ€Œβ€‹ο»Ώβ€‹β€β€‹ο»Ώβ€‹β€β€‹β€β€Œβ€Œβ€‹ο»Ώβ€Œβ€Œβ€Œβ€‹β€Œβ€‹β€‹β€ο»Ώβ€β€Œο»Ώβ€‹β€β€Œβ€β€β€Œβ€Œβ€β€‹ο»Ώβ€Œβ€β€β€‹β€Œβ€Œβ€Œβ€‹β€Œβ€β€Œβ€Œβ€Œο»Ώβ€β€‹β€Œο»Ώβ€Œβ€‹β€‹β€β€Œβ€Œβ€‹ο»Ώβ€Œβ€Œβ€Œβ€‹β€‹β€β€Œβ€Œο»Ώο»Ώβ€Œβ€β€ο»Ώβ€Œβ€β€Œβ€Œβ€Œο»Ώβ€β€Œβ€‹β€β€Œβ€Œβ€‹ο»Ώβ€‹ο»Ώβ€Œβ€‹β€Œβ€‹β€‹β€β€Œβ€Œβ€‹ο»Ώβ€‹ο»Ώβ€Œβ€‹β€Œβ€‹β€‹β€β€Œβ€Œβ€‹ο»Ώβ€‹β€β€‹ο»Ώβ€‹β€β€Œβ€Œβ€Œο»Ώβ€Œο»Ώβ€β€Œβ€Œβ€β€β€‹β€Œο»Ώβ€‹ο»Ώβ€Œβ€‹β€β€β€‹ο»Ώβ€‹β€‹β€Œβ€‹β€‹β€Œβ€Œβ€‹ο»Ώβ€Œβ€Œβ€‹ο»Ώο»Ώβ€Œβ€‹β€Œβ€Œβ€Œβ€β€‹β€β€Œβ€β€Œβ€‹β€‹β€β€Œβ€Œβ€‹ο»Ώβ€‹β€β€‹ο»Ώβ€‹β€β€‹β€β€Œβ€Œβ€‹ο»Ώβ€Œβ€Œβ€Œβ€‹β€Œβ€‹β€‹β€ο»Ώβ€β€Œβ€β€‹ο»Ώβ€Œβ€β€β€‹β€Œβ€β€β€Œβ€Œβ€ο»Ώβ€‹β€Œβ€β€Œβ€‹β€Œο»Ώβ€‹β€β€Œβ€β€Œβ€Œβ€Œβ€ο»Ώβ€β€‹β€β€Œβ€Œβ€‹ο»Ώβ€Œβ€Œβ€Œβ€‹β€‹β€β€Œβ€Œο»Ώο»Ώβ€Œβ€β€ο»Ώβ€Œβ€β€Œβ€Œβ€Œο»Ώβ€β€Œβ€‹β€β€Œβ€Œβ€‹ο»Ώβ€‹ο»Ώβ€Œβ€‹β€Œβ€‹β€‹β€β€Œβ€Œβ€‹ο»Ώβ€‹ο»Ώβ€Œβ€‹β€Œβ€‹β€‹β€β€Œβ€Œβ€‹ο»Ώβ€‹β€β€‹ο»Ώβ€‹β€β€Œβ€β€Œβ€‹β€Œο»Ώβ€‹β€Œβ€Œβ€Œβ€β€Œβ€Œβ€‹β€‹ο»Ώβ€Œβ€‹β€ο»Ώβ€Œβ€‹β€Œβ€‹β€Œβ€ο»Ώβ€β€Œβ€‹β€‹ο»Ώβ€Œο»Ώβ€Œβ€‹β€Œβ€Œβ€β€Œβ€Œβ€Œβ€‹β€Œβ€‹ο»Ώβ€β€Œβ€‹β€β€Œβ€Œβ€‹ο»Ώβ€‹β€β€‹ο»Ώβ€‹β€β€‹β€β€Œβ€Œβ€‹ο»Ώβ€Œβ€Œβ€Œβ€‹β€Œβ€‹β€‹β€ο»Ώβ€β€Œο»Ώβ€Œβ€‹β€Œβ€β€Œβ€Œβ€Œο»Ώβ€β€‹β€Œο»Ώβ€Œβ€‹β€‹ο»Ώο»Ώο»Ώβ€Œβ€β€‹β€β€Œβ€β€‹β€Œβ€Œο»Ώβ€‹ο»Ώβ€Œβ€β€Œβ€Œβ€Œβ€Œβ€Œβ€Œβ€Œο»Ώβ€‹β€β€Œβ€ο»Ώβ€‹β€‹ο»Ώο»Ώβ€Œβ€Œβ€β€β€‹β€Œο»Ώβ€Œβ€‹β€Œο»Ώβ€Œβ€‹β€Œο»Ώβ€‹β€‹β€Œο»Ώβ€‹ο»Ώβ€‹β€β€Œβ€Œβ€‹ο»Ώβ€‹ο»Ώβ€Œβ€‹β€‹β€Œβ€‹β€β€Œβ€Œβ€‹ο»Ώβ€‹β€β€Œβ€‹β€Œβ€β€‹β€β€Œβ€Œβ€‹ο»Ώβ€‹β€β€Œβ€‹β€Œβ€β€Œβ€β€β€Œβ€Œβ€ο»Ώβ€β€Œο»Ώβ€Œβ€‹β€Œβ€β€Œβ€Œβ€Œβ€ο»Ώβ€‹β€‹ο»Ώβ€Œβ€‹β€‹ο»Ώβ€Œο»Ώβ€‹ο»Ώβ€‹β€Œβ€‹β€ο»Ώβ€β€Œο»Ώβ€‹ο»Ώβ€Œβ€β€‹β€Œβ€Œβ€ο»Ώβ€β€Œβ€β€β€Œβ€Œο»Ώβ€Œβ€‹β€Œο»Ώβ€β€Œβ€‹β€ο»Ώβ€β€Œο»Ώβ€‹ο»Ώβ€Œο»Ώβ€Œβ€‹β€Œο»Ώβ€Œβ€Œβ€Œβ€β€Œβ€‹β€Œβ€β€β€Œβ€Œβ€ο»Ώο»Ώβ€‹β€β€Œβ€β€Œβ€β€β€Œβ€Œβ€β€Œβ€‹β€‹ο»Ώο»Ώβ€Œβ€Œβ€β€Œο»Ώβ€Œο»Ώβ€‹β€‹β€Œβ€β€ο»Ώβ€Œβ€Œβ€Œβ€β€Œβ€β€‹β€Œβ€Œο»Ώβ€Œβ€‹β€Œο»Ώβ€Œβ€Œβ€Œβ€β€Œβ€β€‹ο»Ώβ€Œβ€β€Œβ€Œβ€Œβ€Œβ€Œβ€ο»Ώβ€Œβ€Œβ€Œβ€‹β€Œβ€Œο»Ώβ€Œβ€β€Œο»Ώβ€Œβ€Œβ€Œβ€‹ο»Ώο»Ώβ€Œβ€ο»Ώβ€‹β€Œβ€β€Œβ€β€Œο»Ώβ€β€β€‹ο»Ώβ€Œβ€‹β€Œβ€ο»Ώβ€β€Œβ€‹β€Œο»Ώβ€Œβ€‹ο»Ώο»Ώβ€‹β€β€Œβ€β€Œο»Ώβ€Œβ€‹β€Œο»Ώβ€β€Œβ€Œο»Ώβ€‹β€‹β€Œβ€β€Œβ€Œβ€‹ο»Ώο»Ώβ€Œβ€Œβ€β€‹β€β€Œβ€ο»Ώβ€‹β€Œβ€ο»Ώο»Ώβ€Œβ€β€Œο»Ώβ€‹β€β€Œβ€β€Œο»Ώβ€‹β€‹β€Œβ€β€‹β€Œβ€Œο»Ώβ€Œβ€‹β€Œβ€β€β€‹β€‹ο»Ώο»Ώβ€Œβ€Œο»Ώβ€‹β€‹β€Œβ€β€‹β€Œβ€Œβ€β€Œο»Ώβ€Œβ€β€Œβ€Œβ€Œβ€‹β€‹β€β€Œο»Ώβ€Œβ€Œβ€Œβ€β€β€Œβ€Œβ€ο»Ώβ€‹β€Œβ€β€Œβ€‹β€Œβ€β€Œβ€Œβ€Œο»Ώβ€‹β€β€‹β€β€Œβ€Œβ€‹ο»Ώβ€Œβ€Œβ€Œβ€‹β€‹β€β€Œβ€Œο»Ώο»Ώβ€Œβ€β€ο»Ώβ€Œβ€β€Œβ€Œβ€Œο»Ώβ€β€Œβ€‹β€β€Œβ€Œβ€‹ο»Ώβ€‹ο»Ώβ€Œβ€‹β€Œβ€‹β€‹β€β€Œβ€Œβ€‹ο»Ώβ€‹ο»Ώβ€Œβ€‹β€Œβ€‹β€‹β€β€Œβ€Œβ€‹ο»Ώβ€‹β€β€‹ο»Ώβ€‹β€β€Œβ€‹β€β€β€‹ο»Ώβ€‹β€‹β€‹ο»Ώβ€Œο»Ώβ€Œο»Ώβ€β€β€‹β€ο»Ώβ€Œβ€Œβ€β€β€Œβ€Œβ€Œβ€‹β€β€Œβ€β€‹β€β€Œβ€ο»Ώβ€Œβ€Œβ€β€β€Œβ€Œβ€Œβ€‹β€‹β€Œβ€Œβ€Œβ€‹β€‹β€β€Œβ€Œβ€‹ο»Ώβ€‹β€β€‹ο»Ώβ€‹β€β€‹β€β€Œβ€Œβ€‹ο»Ώβ€Œβ€Œβ€Œβ€‹β€Œβ€‹β€‹β€ο»Ώβ€β€Œο»Ώβ€‹β€β€Œβ€β€β€Œβ€Œβ€β€‹ο»Ώβ€Œβ€β€β€‹β€Œβ€Œβ€Œβ€‹β€Œβ€β€Œβ€Œβ€Œο»Ώβ€β€‹β€Œο»Ώβ€Œβ€‹β€‹β€β€Œβ€Œβ€‹ο»Ώβ€Œβ€Œβ€Œβ€‹β€‹β€β€Œβ€Œο»Ώο»Ώβ€Œβ€β€ο»Ώβ€Œβ€β€Œβ€Œβ€Œο»Ώβ€β€Œβ€‹β€β€Œβ€Œβ€‹ο»Ώβ€‹ο»Ώβ€Œβ€‹β€Œβ€‹β€‹β€β€Œβ€Œβ€‹ο»Ώβ€‹ο»Ώβ€Œβ€‹β€Œβ€‹β€‹β€β€Œβ€Œβ€‹ο»Ώβ€‹β€β€‹ο»Ώβ€‹β€β€Œβ€Œβ€Œο»Ώβ€Œο»Ώβ€β€Œβ€Œβ€β€β€‹β€Œο»Ώβ€‹ο»Ώβ€Œβ€‹β€β€β€‹ο»Ώβ€‹β€‹β€Œβ€‹β€‹β€Œβ€Œβ€‹ο»Ώβ€Œβ€Œβ€‹ο»Ώο»Ώβ€Œβ€‹β€Œβ€Œβ€Œβ€β€‹β€β€Œβ€β€Œβ€‹β€‹β€β€Œβ€Œβ€‹ο»Ώβ€‹β€β€‹ο»Ώβ€‹β€β€‹β€β€Œβ€Œβ€‹ο»Ώβ€Œβ€Œβ€Œβ€‹β€Œβ€‹β€‹β€ο»Ώβ€β€Œβ€β€‹ο»Ώβ€Œβ€β€β€‹β€Œβ€β€β€Œβ€Œβ€ο»Ώβ€‹β€Œβ€β€Œβ€‹β€Œο»Ώβ€‹β€β€Œβ€β€Œβ€Œβ€Œβ€ο»Ώβ€β€‹β€β€Œβ€Œβ€‹ο»Ώβ€Œβ€Œβ€Œβ€‹β€‹β€β€Œβ€Œο»Ώο»Ώβ€Œβ€β€ο»Ώβ€Œβ€β€Œβ€Œβ€Œο»Ώβ€β€Œβ€‹β€β€Œβ€Œβ€‹ο»Ώβ€‹ο»Ώβ€Œβ€‹β€Œβ€‹β€‹β€β€Œβ€Œβ€‹ο»Ώβ€‹ο»Ώβ€Œβ€‹β€Œβ€‹β€‹β€β€Œβ€Œβ€‹ο»Ώβ€‹β€β€‹ο»Ώβ€‹β€β€Œβ€β€Œβ€‹β€Œο»Ώβ€‹β€Œβ€Œβ€Œβ€β€Œβ€Œβ€‹β€‹ο»Ώβ€Œβ€‹β€ο»Ώβ€Œβ€‹β€Œβ€‹β€Œβ€ο»Ώβ€β€Œβ€‹β€‹ο»Ώβ€Œο»Ώβ€Œβ€‹β€Œβ€Œβ€β€Œβ€Œβ€Œβ€‹β€Œβ€‹ο»Ώβ€β€Œβ€‹β€β€Œβ€Œβ€‹ο»Ώβ€‹β€β€‹ο»Ώβ€‹β€β€‹β€β€Œβ€Œβ€‹ο»Ώβ€Œβ€Œβ€Œβ€‹β€Œβ€‹β€‹β€ο»Ώβ€β€Œο»Ώβ€Œβ€‹β€Œβ€β€Œβ€Œβ€Œο»Ώβ€β€‹β€Œο»Ώβ€Œβ€‹β€‹β€β€Œβ€β€Œο»Ώβ€‹β€‹β€Œβ€β€Œβ€Œβ€Œο»Ώβ€‹β€β€Œο»Ώβ€‹ο»Ώβ€Œο»Ώβ€‹β€‹β€Œβ€β€Œβ€Œβ€Œβ€β€‹ο»Ώβ€Œο»Ώβ€Œβ€‹β€Œβ€β€β€Œβ€Œο»Ώβ€Œβ€β€Œβ€β€Œβ€Œβ€‹ο»Ώο»Ώβ€Œβ€Œο»Ώβ€‹β€‹β€Œο»Ώβ€Œβ€Œβ€Œβ€β€‹β€β€Œβ€ο»Ώβ€‹β€Œβ€β€β€Œβ€Œο»Ώβ€‹ο»Ώβ€Œβ€β€β€‹β€Œβ€β€Œβ€Œβ€Œβ€β€Œβ€‹β€‹β€β€‹β€β€Œο»Ώο»Ώβ€Œ

[Image: Image for post]β€‹β€‹β€‹β€‹β€Œο»Ώβ€ο»Ώβ€‹β€β€‹β€β€Œβ€ο»Ώο»Ώβ€Œο»Ώβ€‹β€β€Œβ€β€β€Œβ€Œβ€β€Œο»Ώβ€Œβ€β€β€Œβ€Œβ€ο»Ώβ€β€‹β€β€‹β€β€‹ο»Ώβ€β€β€‹β€β€‹β€β€Œο»Ώβ€‹ο»Ώβ€Œβ€β€‹β€Œβ€Œβ€ο»Ώβ€β€Œβ€β€β€Œβ€Œο»Ώβ€Œβ€‹β€Œο»Ώβ€β€Œβ€‹β€ο»Ώβ€β€Œβ€β€β€Œβ€Œβ€ο»Ώο»Ώβ€‹β€β€‹β€β€‹β€ο»Ώβ€‹β€‹β€β€‹β€β€Œβ€β€β€‹β€Œο»Ώβ€‹β€β€Œβ€β€Œβ€Œβ€Œβ€β€Œβ€β€‹β€β€‹β€β€‹ο»Ώβ€β€β€‹β€β€‹β€β€Œβ€β€β€‹β€Œο»Ώβ€Œβ€‹β€Œο»Ώβ€Œβ€‹β€Œο»Ώβ€‹β€‹β€Œο»Ώβ€‹ο»Ώβ€‹ο»Ώβ€β€β€‹β€ο»Ώο»Ώβ€‹β€ο»Ώο»Ώβ€Œβ€β€β€Œβ€Œβ€ο»Ώβ€β€Œο»Ώβ€Œβ€‹β€Œβ€β€Œβ€Œβ€Œβ€ο»Ώβ€‹β€‹ο»Ώβ€Œβ€‹β€‹ο»Ώβ€Œο»Ώβ€‹ο»Ώβ€‹β€Œβ€‹β€ο»Ώβ€β€Œο»Ώβ€‹ο»Ώβ€Œβ€β€‹β€Œβ€Œβ€ο»Ώβ€β€Œβ€β€β€Œβ€Œο»Ώβ€Œβ€‹β€Œο»Ώβ€β€Œβ€‹β€ο»Ώβ€β€Œο»Ώβ€‹ο»Ώβ€Œο»Ώβ€Œβ€‹β€Œο»Ώβ€Œβ€Œβ€Œβ€β€Œβ€‹β€Œβ€β€β€Œβ€Œβ€ο»Ώο»Ώβ€‹β€ο»Ώο»Ώβ€Œβ€β€β€Œβ€Œβ€ο»Ώβ€β€Œο»Ώβ€Œβ€‹β€Œβ€β€Œβ€Œβ€Œβ€ο»Ώβ€β€Œο»Ώβ€Œβ€‹β€‹β€ο»Ώο»Ώβ€Œβ€β€Œβ€Œβ€Œβ€β€Œβ€‹β€Œβ€β€β€Œβ€Œο»Ώβ€Œβ€‹β€‹β€ο»Ώο»Ώβ€Œβ€ο»Ώβ€Œβ€Œβ€ο»Ώο»Ώβ€Œβ€β€Œβ€‹β€Œβ€β€Œβ€Œβ€‹ο»Ώο»Ώβ€Œβ€Œο»Ώβ€‹β€‹β€Œο»Ώβ€‹β€β€Œβ€β€Œβ€Œβ€Œο»Ώβ€‹ο»Ώβ€Œβ€β€Œβ€Œβ€Œβ€ο»Ώβ€β€Œο»Ώβ€Œβ€‹β€Œβ€β€‹β€Œβ€Œο»Ώβ€Œβ€‹β€Œβ€β€β€Œβ€Œβ€ο»Ώο»Ώβ€Œβ€ο»Ώβ€β€‹ο»Ώβ€ο»Ώβ€Œβ€β€β€Œβ€Œβ€β€Œβ€‹β€‹ο»Ώο»Ώβ€Œβ€Œβ€β€Œο»Ώβ€Œο»Ώβ€‹β€‹β€Œβ€β€ο»Ώβ€Œβ€Œβ€Œβ€β€Œβ€β€‹β€Œβ€Œο»Ώβ€Œβ€‹β€Œο»Ώβ€Œβ€Œβ€Œβ€β€Œβ€β€‹ο»Ώβ€Œβ€β€Œβ€Œβ€Œβ€Œβ€Œβ€ο»Ώβ€Œβ€Œβ€Œβ€‹β€Œβ€Œο»Ώβ€Œβ€β€Œο»Ώβ€Œβ€Œβ€Œβ€‹ο»Ώο»Ώβ€Œβ€ο»Ώβ€‹β€Œβ€β€Œβ€β€Œο»Ώβ€β€β€‹ο»Ώβ€Œβ€‹β€Œβ€ο»Ώβ€β€Œβ€‹β€Œο»Ώβ€Œβ€‹ο»Ώο»Ώβ€‹ο»Ώβ€ο»Ώβ€Œο»Ώβ€Œβ€‹β€Œο»Ώβ€β€Œβ€Œο»Ώβ€‹β€‹β€Œβ€β€Œβ€Œβ€‹ο»Ώο»Ώβ€Œβ€Œβ€β€‹β€β€Œβ€ο»Ώβ€‹β€Œβ€ο»Ώο»Ώβ€Œβ€β€Œο»Ώβ€‹ο»Ώβ€ο»Ώβ€Œο»Ώβ€‹β€‹β€Œβ€β€‹β€Œβ€Œο»Ώβ€Œβ€‹β€Œβ€β€β€‹β€‹ο»Ώο»Ώβ€Œβ€Œο»Ώβ€‹β€‹β€Œβ€β€‹β€Œβ€Œβ€β€Œο»Ώβ€Œβ€β€Œβ€Œβ€Œβ€‹β€‹β€β€Œο»Ώβ€Œβ€Œβ€Œβ€β€β€Œβ€Œβ€ο»Ώβ€‹β€Œβ€β€Œβ€‹β€Œβ€β€Œβ€Œβ€Œο»Ώβ€‹β€β€‹β€β€Œβ€Œβ€‹ο»Ώβ€Œβ€Œβ€Œβ€‹β€‹β€β€Œβ€Œο»Ώο»Ώβ€Œβ€β€ο»Ώβ€Œβ€β€Œβ€Œβ€Œο»Ώβ€β€Œβ€‹β€β€Œβ€Œβ€‹ο»Ώβ€‹ο»Ώβ€Œβ€‹β€Œβ€‹β€‹β€β€Œβ€Œβ€‹ο»Ώβ€‹ο»Ώβ€Œβ€‹β€Œβ€‹β€‹β€β€Œβ€Œβ€‹ο»Ώβ€‹β€β€‹ο»Ώβ€‹β€β€Œβ€‹β€β€β€‹ο»Ώβ€‹β€‹β€‹ο»Ώβ€Œο»Ώβ€Œο»Ώβ€β€β€‹β€ο»Ώβ€Œβ€Œβ€β€β€Œβ€Œβ€Œβ€‹β€β€Œβ€β€‹β€β€Œβ€ο»Ώβ€Œβ€Œβ€β€β€Œβ€Œβ€Œβ€‹β€‹β€Œβ€Œβ€Œβ€‹β€‹β€β€Œβ€Œβ€‹ο»Ώβ€‹β€β€‹ο»Ώβ€‹β€β€‹β€β€Œβ€Œβ€‹ο»Ώβ€Œβ€Œβ€Œβ€‹β€Œβ€‹β€‹β€ο»Ώβ€β€Œο»Ώβ€‹β€β€Œβ€β€β€Œβ€Œβ€β€‹ο»Ώβ€Œβ€β€β€‹β€Œβ€Œβ€Œβ€‹β€Œβ€β€Œβ€Œβ€Œο»Ώβ€β€‹β€Œο»Ώβ€Œβ€‹β€‹β€β€Œβ€Œβ€‹ο»Ώβ€Œβ€Œβ€Œβ€‹β€‹β€β€Œβ€Œο»Ώο»Ώβ€Œβ€β€ο»Ώβ€Œβ€β€Œβ€Œβ€Œο»Ώβ€β€Œβ€‹β€β€Œβ€Œβ€‹ο»Ώβ€‹ο»Ώβ€Œβ€‹β€Œβ€‹β€‹β€β€Œβ€Œβ€‹ο»Ώβ€‹ο»Ώβ€Œβ€‹β€Œβ€‹β€‹β€β€Œβ€Œβ€‹ο»Ώβ€‹β€β€‹ο»Ώβ€‹β€β€Œβ€β€Œβ€‹β€Œβ€Œβ€Œβ€Œβ€‹ο»Ώβ€‹ο»Ώβ€Œο»Ώβ€β€‹β€Œβ€β€β€‹β€Œβ€Œο»Ώο»Ώβ€Œο»Ώβ€Œο»Ώβ€Œβ€β€ο»Ώβ€Œβ€ο»Ώβ€β€‹ο»Ώβ€Œβ€Œβ€Œβ€Œβ€β€‹β€Œβ€β€β€‹β€‹β€β€Œβ€Œβ€‹ο»Ώβ€‹β€β€‹ο»Ώβ€‹β€β€‹β€β€Œβ€Œβ€‹ο»Ώβ€Œβ€Œβ€Œβ€‹β€Œβ€‹β€‹β€ο»Ώβ€β€Œβ€β€‹ο»Ώβ€Œβ€β€β€‹β€Œβ€β€β€Œβ€Œβ€ο»Ώβ€‹β€Œβ€β€Œβ€‹β€Œο»Ώβ€‹β€β€Œβ€β€Œβ€Œβ€Œβ€ο»Ώβ€β€‹β€β€Œβ€Œβ€‹ο»Ώβ€Œβ€Œβ€Œβ€‹β€‹β€β€Œβ€Œο»Ώο»Ώβ€Œβ€β€ο»Ώβ€Œβ€β€Œβ€Œβ€Œο»Ώβ€β€Œβ€‹β€β€Œβ€Œβ€‹ο»Ώβ€‹ο»Ώβ€Œβ€‹β€Œβ€‹β€‹β€β€Œβ€Œβ€‹ο»Ώβ€‹ο»Ώβ€Œβ€‹β€Œβ€‹β€‹β€β€Œβ€Œβ€‹ο»Ώβ€‹β€β€‹ο»Ώβ€‹β€β€Œβ€‹ο»Ώο»Ώβ€Œβ€‹β€β€‹β€Œβ€‹β€ο»Ώβ€‹ο»Ώβ€‹ο»Ώβ€Œο»Ώβ€Œβ€Œβ€Œβ€Œβ€‹β€β€‹ο»Ώβ€‹β€Œβ€‹β€ο»Ώβ€Œβ€Œβ€Œο»Ώο»Ώβ€‹ο»Ώβ€Œβ€‹β€Œβ€‹β€Œβ€‹β€Œβ€‹β€β€Œβ€‹β€β€Œβ€Œβ€‹ο»Ώβ€‹β€β€‹ο»Ώβ€‹β€β€‹β€β€Œβ€Œβ€‹ο»Ώβ€Œβ€Œβ€Œβ€‹β€Œβ€‹β€‹β€ο»Ώβ€β€Œο»Ώβ€Œβ€‹β€Œβ€β€Œβ€Œβ€Œο»Ώβ€β€‹β€Œο»Ώβ€Œβ€‹β€‹ο»Ώο»Ώο»Ώβ€Œβ€β€‹β€β€Œβ€β€‹β€Œβ€Œο»Ώβ€‹ο»Ώβ€Œβ€β€Œβ€Œβ€Œβ€Œβ€Œβ€Œβ€Œο»Ώβ€‹β€β€Œβ€ο»Ώβ€‹β€‹ο»Ώο»Ώβ€Œβ€Œβ€β€β€‹β€Œο»Ώβ€Œβ€‹β€Œο»Ώβ€Œβ€‹β€Œο»Ώβ€‹β€‹β€Œο»Ώβ€‹ο»Ώβ€‹β€β€Œβ€Œβ€‹ο»Ώβ€‹ο»Ώβ€Œβ€‹β€‹β€Œβ€‹β€β€Œβ€Œβ€‹ο»Ώβ€‹β€β€Œβ€‹β€Œβ€β€‹β€β€Œβ€Œβ€‹ο»Ώβ€‹β€β€Œβ€‹β€Œβ€β€Œβ€β€β€Œβ€Œβ€ο»Ώβ€β€Œο»Ώβ€Œβ€‹β€Œβ€β€Œβ€Œβ€Œβ€ο»Ώβ€‹β€‹ο»Ώβ€Œβ€‹β€‹ο»Ώβ€Œο»Ώβ€‹ο»Ώβ€‹β€Œβ€‹β€ο»Ώβ€β€Œο»Ώβ€‹ο»Ώβ€Œβ€β€‹β€Œβ€Œβ€ο»Ώβ€β€Œβ€β€β€Œβ€Œο»Ώβ€Œβ€‹β€Œο»Ώβ€β€Œβ€‹β€ο»Ώβ€β€Œο»Ώβ€‹ο»Ώβ€Œο»Ώβ€Œβ€‹β€Œο»Ώβ€Œβ€Œβ€Œβ€β€Œβ€‹β€Œβ€β€β€Œβ€Œβ€ο»Ώο»Ώβ€‹β€β€Œβ€β€Œβ€β€β€Œβ€Œβ€β€Œβ€‹β€‹ο»Ώο»Ώβ€Œβ€Œβ€β€Œο»Ώβ€Œο»Ώβ€‹β€‹β€Œβ€β€ο»Ώβ€Œβ€Œβ€Œβ€β€Œβ€β€‹β€Œβ€Œο»Ώβ€Œβ€‹β€Œο»Ώβ€Œβ€Œβ€Œβ€β€Œβ€β€‹ο»Ώβ€Œβ€β€Œβ€Œβ€Œβ€Œβ€Œβ€ο»Ώβ€Œβ€Œβ€Œβ€‹β€Œβ€Œο»Ώβ€Œβ€β€Œο»Ώβ€Œβ€Œβ€Œβ€‹ο»Ώο»Ώβ€Œβ€ο»Ώβ€‹β€Œβ€β€Œβ€β€Œο»Ώβ€β€β€‹ο»Ώβ€Œβ€‹β€Œβ€ο»Ώβ€β€Œβ€‹β€Œο»Ώβ€Œβ€‹ο»Ώο»Ώβ€‹β€β€Œβ€β€Œο»Ώβ€Œβ€‹β€Œο»Ώβ€β€Œβ€Œο»Ώβ€‹β€‹β€Œβ€β€Œβ€Œβ€‹ο»Ώο»Ώβ€Œβ€Œβ€β€‹β€β€Œβ€ο»Ώβ€‹β€Œβ€ο»Ώο»Ώβ€Œβ€β€Œο»Ώβ€‹β€β€Œβ€β€Œο»Ώβ€‹β€‹β€Œβ€β€‹β€Œβ€Œο»Ώβ€Œβ€‹β€Œβ€β€β€‹β€‹ο»Ώο»Ώβ€Œβ€Œο»Ώβ€‹β€‹β€Œβ€β€‹β€Œβ€Œβ€β€Œο»Ώβ€Œβ€β€Œβ€Œβ€Œβ€‹β€‹β€β€Œο»Ώβ€Œβ€Œβ€Œβ€β€β€Œβ€Œβ€ο»Ώβ€‹β€Œβ€β€Œβ€‹β€Œβ€β€Œβ€Œβ€Œο»Ώβ€‹β€β€‹β€β€Œβ€Œβ€‹ο»Ώβ€Œβ€Œβ€Œβ€‹β€‹β€β€Œβ€Œο»Ώο»Ώβ€Œβ€β€ο»Ώβ€Œβ€β€Œβ€Œβ€Œο»Ώβ€β€Œβ€‹β€β€Œβ€Œβ€‹ο»Ώβ€‹ο»Ώβ€Œβ€‹β€Œβ€‹β€‹β€β€Œβ€Œβ€‹ο»Ώβ€‹ο»Ώβ€Œβ€‹β€Œβ€‹β€‹β€β€Œβ€Œβ€‹ο»Ώβ€‹β€β€‹ο»Ώβ€‹β€β€Œβ€‹β€β€β€‹ο»Ώβ€‹β€‹β€‹ο»Ώβ€Œο»Ώβ€Œο»Ώβ€β€β€‹β€ο»Ώβ€Œβ€Œβ€β€β€Œβ€Œβ€Œβ€‹β€β€Œβ€β€‹β€β€Œβ€ο»Ώβ€Œβ€Œβ€β€β€Œβ€Œβ€Œβ€‹β€‹β€Œβ€Œβ€Œβ€‹β€‹β€β€Œβ€Œβ€‹ο»Ώβ€‹β€β€‹ο»Ώβ€‹β€β€‹β€β€Œβ€Œβ€‹ο»Ώβ€Œβ€Œβ€Œβ€‹β€Œβ€‹β€‹β€ο»Ώβ€β€Œο»Ώβ€‹β€β€Œβ€β€β€Œβ€Œβ€β€‹ο»Ώβ€Œβ€β€β€‹β€Œβ€Œβ€Œβ€‹β€Œβ€β€Œβ€Œβ€Œο»Ώβ€β€‹β€Œο»Ώβ€Œβ€‹β€‹β€β€Œβ€Œβ€‹ο»Ώβ€Œβ€Œβ€Œβ€‹β€‹β€β€Œβ€Œο»Ώο»Ώβ€Œβ€β€ο»Ώβ€Œβ€β€Œβ€Œβ€Œο»Ώβ€β€Œβ€‹β€β€Œβ€Œβ€‹ο»Ώβ€‹ο»Ώβ€Œβ€‹β€Œβ€‹β€‹β€β€Œβ€Œβ€‹ο»Ώβ€‹ο»Ώβ€Œβ€‹β€Œβ€‹β€‹β€β€Œβ€Œβ€‹ο»Ώβ€‹β€β€‹ο»Ώβ€‹β€β€Œβ€β€Œβ€‹β€Œβ€Œβ€Œβ€Œβ€‹ο»Ώβ€‹ο»Ώβ€Œο»Ώβ€β€‹β€Œβ€β€β€‹β€Œβ€Œο»Ώο»Ώβ€Œο»Ώβ€Œο»Ώβ€Œβ€β€ο»Ώβ€Œβ€ο»Ώβ€β€‹ο»Ώβ€Œβ€Œβ€Œβ€Œβ€β€‹β€Œβ€β€β€‹β€‹β€β€Œβ€Œβ€‹ο»Ώβ€‹β€β€‹ο»Ώβ€‹β€β€‹β€β€Œβ€Œβ€‹ο»Ώβ€Œβ€Œβ€Œβ€‹β€Œβ€‹β€‹β€ο»Ώβ€β€Œβ€β€‹ο»Ώβ€Œβ€β€β€‹β€Œβ€β€β€Œβ€Œβ€ο»Ώβ€‹β€Œβ€β€Œβ€‹β€Œο»Ώβ€‹β€β€Œβ€β€Œβ€Œβ€Œβ€ο»Ώβ€β€‹β€β€Œβ€Œβ€‹ο»Ώβ€Œβ€Œβ€Œβ€‹β€‹β€β€Œβ€Œο»Ώο»Ώβ€Œβ€β€ο»Ώβ€Œβ€β€Œβ€Œβ€Œο»Ώβ€β€Œβ€‹β€β€Œβ€Œβ€‹ο»Ώβ€‹ο»Ώβ€Œβ€‹β€Œβ€‹β€‹β€β€Œβ€Œβ€‹ο»Ώβ€‹ο»Ώβ€Œβ€‹β€Œβ€‹β€‹β€β€Œβ€Œβ€‹ο»Ώβ€‹β€β€‹ο»Ώβ€‹β€β€Œβ€‹ο»Ώο»Ώβ€Œβ€‹β€β€‹β€Œβ€‹β€ο»Ώβ€‹ο»Ώβ€‹ο»Ώβ€Œο»Ώβ€Œβ€Œβ€Œβ€Œβ€‹β€β€‹ο»Ώβ€‹β€Œβ€‹β€ο»Ώβ€Œβ€Œβ€Œο»Ώο»Ώβ€‹ο»Ώβ€Œβ€‹β€Œβ€‹β€Œβ€‹β€Œβ€‹β€β€Œβ€‹β€β€Œβ€Œβ€‹ο»Ώβ€‹β€β€‹ο»Ώβ€‹β€β€‹β€β€Œβ€Œβ€‹ο»Ώβ€Œβ€Œβ€Œβ€‹β€Œβ€‹β€‹β€ο»Ώβ€β€Œο»Ώβ€Œβ€‹β€Œβ€β€Œβ€Œβ€Œο»Ώβ€β€‹β€Œο»Ώβ€Œβ€‹β€‹β€β€Œβ€β€Œο»Ώβ€‹β€‹β€Œβ€β€Œβ€Œβ€Œο»Ώβ€‹β€β€Œο»Ώβ€‹ο»Ώβ€Œο»Ώβ€‹β€‹β€Œβ€β€Œβ€Œβ€Œβ€β€‹ο»Ώβ€Œο»Ώβ€Œβ€‹β€Œβ€β€β€Œβ€Œο»Ώβ€Œβ€β€Œβ€β€Œβ€Œβ€‹ο»Ώο»Ώβ€Œβ€Œο»Ώβ€‹β€‹β€Œο»Ώβ€Œβ€Œβ€Œβ€β€‹β€β€Œβ€ο»Ώβ€‹β€Œβ€β€β€Œβ€Œο»Ώβ€‹ο»Ώβ€Œβ€β€β€‹β€Œβ€β€Œβ€Œβ€Œβ€β€Œβ€‹β€‹β€β€‹β€β€Œο»Ώο»Ώβ€Œ

Notice a few things in this disassembly:β€‹β€‹β€‹β€‹β€Œο»Ώβ€ο»Ώβ€‹β€β€‹β€β€Œβ€ο»Ώο»Ώβ€Œο»Ώβ€‹β€β€Œβ€β€β€Œβ€Œβ€β€Œο»Ώβ€Œβ€β€β€Œβ€Œβ€ο»Ώβ€β€‹β€β€‹β€β€‹ο»Ώβ€β€β€‹β€β€‹β€β€Œο»Ώβ€‹ο»Ώβ€Œβ€β€‹β€Œβ€Œβ€ο»Ώβ€β€Œβ€β€β€Œβ€Œο»Ώβ€Œβ€‹β€Œο»Ώβ€β€Œβ€‹β€ο»Ώβ€β€Œβ€β€β€Œβ€Œβ€ο»Ώο»Ώβ€‹β€β€‹β€β€‹β€ο»Ώβ€‹β€‹β€β€‹β€β€Œβ€β€β€‹β€Œο»Ώβ€‹β€β€Œβ€β€Œβ€Œβ€Œβ€β€Œβ€β€‹β€β€‹β€β€‹ο»Ώβ€β€β€‹β€β€‹β€β€Œβ€β€β€‹β€Œο»Ώβ€Œβ€‹β€Œο»Ώβ€Œβ€‹β€Œο»Ώβ€‹β€‹β€Œο»Ώβ€‹ο»Ώβ€‹ο»Ώβ€β€β€‹β€ο»Ώο»Ώβ€‹β€ο»Ώο»Ώβ€Œβ€β€β€Œβ€Œβ€ο»Ώβ€β€Œο»Ώβ€Œβ€‹β€Œβ€β€Œβ€Œβ€Œβ€ο»Ώβ€‹β€‹ο»Ώβ€Œβ€‹β€‹ο»Ώβ€Œο»Ώβ€‹ο»Ώβ€‹β€Œβ€‹β€ο»Ώβ€β€Œο»Ώβ€‹ο»Ώβ€Œβ€β€‹β€Œβ€Œβ€ο»Ώβ€β€Œβ€β€β€Œβ€Œο»Ώβ€Œβ€‹β€Œο»Ώβ€β€Œβ€‹β€ο»Ώβ€β€Œο»Ώβ€‹ο»Ώβ€Œο»Ώβ€Œβ€‹β€Œο»Ώβ€Œβ€Œβ€Œβ€β€Œβ€‹β€Œβ€β€β€Œβ€Œβ€ο»Ώο»Ώβ€‹β€ο»Ώο»Ώβ€Œβ€β€β€Œβ€Œβ€ο»Ώβ€β€Œο»Ώβ€Œβ€‹β€Œβ€β€Œβ€Œβ€Œβ€ο»Ώβ€β€Œο»Ώβ€Œβ€‹β€‹β€ο»Ώο»Ώβ€Œβ€β€Œβ€Œβ€Œβ€β€Œβ€‹β€Œβ€β€β€Œβ€Œο»Ώβ€Œβ€‹β€‹β€ο»Ώο»Ώβ€Œβ€ο»Ώβ€Œβ€Œβ€ο»Ώο»Ώβ€Œβ€β€Œβ€‹β€Œβ€β€Œβ€Œβ€‹ο»Ώο»Ώβ€Œβ€Œο»Ώβ€‹β€‹β€Œο»Ώβ€‹β€β€Œβ€β€Œβ€Œβ€Œο»Ώβ€‹ο»Ώβ€Œβ€β€Œβ€Œβ€Œβ€ο»Ώβ€β€Œο»Ώβ€Œβ€‹β€Œβ€β€‹β€Œβ€Œο»Ώβ€Œβ€‹β€Œβ€β€β€Œβ€Œβ€ο»Ώο»Ώβ€Œβ€ο»Ώβ€β€‹ο»Ώβ€ο»Ώβ€Œβ€β€β€Œβ€Œβ€β€Œβ€‹β€‹ο»Ώο»Ώβ€Œβ€Œβ€β€Œο»Ώβ€Œο»Ώβ€‹β€‹β€Œβ€β€ο»Ώβ€Œβ€Œβ€Œβ€β€Œβ€β€‹β€Œβ€Œο»Ώβ€Œβ€‹β€Œο»Ώβ€Œβ€Œβ€Œβ€β€Œβ€β€‹ο»Ώβ€Œβ€β€Œβ€Œβ€Œβ€Œβ€Œβ€ο»Ώβ€Œβ€Œβ€Œβ€‹β€Œβ€Œο»Ώβ€Œβ€β€Œο»Ώβ€Œβ€Œβ€Œβ€‹ο»Ώο»Ώβ€Œβ€ο»Ώβ€‹β€Œβ€β€Œβ€β€Œο»Ώβ€β€β€‹ο»Ώβ€Œβ€‹β€Œβ€ο»Ώβ€β€Œβ€‹β€Œο»Ώβ€Œβ€‹ο»Ώο»Ώβ€‹ο»Ώβ€ο»Ώβ€Œο»Ώβ€Œβ€‹β€Œο»Ώβ€β€Œβ€Œο»Ώβ€‹β€‹β€Œβ€β€Œβ€Œβ€‹ο»Ώο»Ώβ€Œβ€Œβ€β€‹β€β€Œβ€ο»Ώβ€‹β€Œβ€ο»Ώο»Ώβ€Œβ€β€Œο»Ώβ€‹ο»Ώβ€ο»Ώβ€Œο»Ώβ€‹β€‹β€Œβ€β€‹β€Œβ€Œο»Ώβ€Œβ€‹β€Œβ€β€β€‹β€‹ο»Ώο»Ώβ€Œβ€Œο»Ώβ€‹β€‹β€Œβ€β€‹β€Œβ€Œβ€β€Œο»Ώβ€Œβ€β€Œβ€Œβ€Œβ€‹β€‹β€β€Œο»Ώβ€Œβ€Œβ€Œβ€β€β€Œβ€Œβ€ο»Ώβ€‹β€Œβ€β€Œβ€‹β€Œβ€β€Œβ€Œβ€Œο»Ώβ€‹β€β€‹β€β€Œβ€Œβ€‹ο»Ώβ€Œβ€Œβ€Œβ€‹β€‹β€β€Œβ€Œο»Ώο»Ώβ€Œβ€β€ο»Ώβ€Œβ€β€Œβ€Œβ€Œο»Ώβ€β€Œβ€‹β€β€Œβ€Œβ€‹ο»Ώβ€‹ο»Ώβ€Œβ€‹β€Œβ€‹β€‹β€β€Œβ€Œβ€‹ο»Ώβ€‹ο»Ώβ€Œβ€‹β€Œβ€‹β€‹β€β€Œβ€Œβ€‹ο»Ώβ€‹β€β€‹ο»Ώβ€‹β€β€Œβ€‹β€β€β€‹ο»Ώβ€‹β€‹β€‹ο»Ώβ€Œο»Ώβ€Œο»Ώβ€β€β€‹β€ο»Ώβ€Œβ€Œβ€β€β€Œβ€Œβ€Œβ€‹β€β€Œβ€β€‹β€β€Œβ€ο»Ώβ€Œβ€Œβ€β€β€Œβ€Œβ€Œβ€‹β€‹β€Œβ€Œβ€Œβ€‹β€‹β€β€Œβ€Œβ€‹ο»Ώβ€‹β€β€‹ο»Ώβ€‹β€β€‹β€β€Œβ€Œβ€‹ο»Ώβ€Œβ€Œβ€Œβ€‹β€Œβ€‹β€‹β€ο»Ώβ€β€Œο»Ώβ€‹β€β€Œβ€β€β€Œβ€Œβ€β€‹ο»Ώβ€Œβ€β€β€‹β€Œβ€Œβ€Œβ€‹β€Œβ€β€Œβ€Œβ€Œο»Ώβ€β€‹β€Œο»Ώβ€Œβ€‹β€‹β€β€Œβ€Œβ€‹ο»Ώβ€Œβ€Œβ€Œβ€‹β€‹β€β€Œβ€Œο»Ώο»Ώβ€Œβ€β€ο»Ώβ€Œβ€β€Œβ€Œβ€Œο»Ώβ€β€Œβ€‹β€β€Œβ€Œβ€‹ο»Ώβ€‹ο»Ώβ€Œβ€‹β€Œβ€‹β€‹β€β€Œβ€Œβ€‹ο»Ώβ€‹ο»Ώβ€Œβ€‹β€Œβ€‹β€‹β€β€Œβ€Œβ€‹ο»Ώβ€‹β€β€‹ο»Ώβ€‹β€β€‹ο»Ώβ€Œβ€Œβ€Œβ€β€β€β€Œβ€‹β€‹ο»Ώβ€Œβ€‹β€Œβ€Œβ€‹ο»Ώβ€β€Œβ€Œβ€β€‹β€β€Œβ€‹β€Œβ€Œβ€Œβ€β€Œβ€‹β€Œο»Ώβ€β€‹β€Œβ€β€Œβ€β€Œβ€‹ο»Ώβ€‹β€Œβ€Œβ€Œβ€‹β€‹β€β€Œβ€Œβ€‹ο»Ώβ€‹β€β€‹ο»Ώβ€‹β€β€‹β€β€Œβ€Œβ€‹ο»Ώβ€Œβ€Œβ€Œβ€‹β€Œβ€‹β€‹β€ο»Ώβ€β€Œβ€β€‹ο»Ώβ€Œβ€β€β€‹β€Œβ€β€β€Œβ€Œβ€ο»Ώβ€‹β€Œβ€β€Œβ€‹β€Œο»Ώβ€‹β€β€Œβ€β€Œβ€Œβ€Œβ€ο»Ώβ€β€‹β€β€Œβ€Œβ€‹ο»Ώβ€Œβ€Œβ€Œβ€‹β€‹β€β€Œβ€Œο»Ώο»Ώβ€Œβ€β€ο»Ώβ€Œβ€β€Œβ€Œβ€Œο»Ώβ€β€Œβ€‹β€β€Œβ€Œβ€‹ο»Ώβ€‹ο»Ώβ€Œβ€‹β€Œβ€‹β€‹β€β€Œβ€Œβ€‹ο»Ώβ€‹ο»Ώβ€Œβ€‹β€Œβ€‹β€‹β€β€Œβ€Œβ€‹ο»Ώβ€‹β€β€‹ο»Ώβ€‹β€β€Œβ€β€‹ο»Ώβ€Œβ€Œο»Ώο»Ώβ€Œο»Ώβ€Œο»Ώβ€Œβ€‹ο»Ώβ€‹β€‹ο»Ώβ€β€Œβ€‹ο»Ώβ€‹β€Œβ€Œβ€Œο»Ώο»Ώβ€Œβ€β€ο»Ώβ€Œβ€‹β€Œβ€‹β€Œβ€Œβ€Œο»Ώβ€Œβ€‹β€‹β€β€Œβ€‹β€Œβ€β€‹β€β€Œβ€Œβ€‹ο»Ώβ€‹β€β€‹ο»Ώβ€‹β€β€‹β€β€Œβ€Œβ€‹ο»Ώβ€Œβ€Œβ€Œβ€‹β€Œβ€‹β€‹β€ο»Ώβ€β€Œο»Ώβ€Œβ€‹β€Œβ€β€Œβ€Œβ€Œο»Ώβ€β€‹β€Œο»Ώβ€Œβ€‹β€‹ο»Ώο»Ώο»Ώβ€Œβ€β€‹β€β€Œβ€β€‹β€Œβ€Œο»Ώβ€‹ο»Ώβ€Œβ€β€Œβ€Œβ€Œβ€Œβ€Œβ€Œβ€Œο»Ώβ€‹β€β€Œβ€ο»Ώβ€‹β€‹ο»Ώο»Ώβ€Œβ€Œβ€β€β€‹β€Œο»Ώβ€Œβ€‹β€Œο»Ώβ€Œβ€‹β€Œο»Ώβ€‹β€‹β€Œο»Ώβ€‹ο»Ώβ€‹β€β€Œβ€Œβ€‹ο»Ώβ€‹ο»Ώβ€Œβ€‹β€‹β€Œβ€‹β€β€Œβ€Œβ€‹ο»Ώβ€‹β€β€Œβ€‹β€Œβ€β€‹β€β€Œβ€Œβ€‹ο»Ώβ€‹β€β€Œβ€‹β€Œβ€β€Œβ€β€β€Œβ€Œβ€ο»Ώβ€β€Œο»Ώβ€Œβ€‹β€Œβ€β€Œβ€Œβ€Œβ€ο»Ώβ€‹β€‹ο»Ώβ€Œβ€‹β€‹ο»Ώβ€Œο»Ώβ€‹ο»Ώβ€‹β€Œβ€‹β€ο»Ώβ€β€Œο»Ώβ€‹ο»Ώβ€Œβ€β€‹β€Œβ€Œβ€ο»Ώβ€β€Œβ€β€β€Œβ€Œο»Ώβ€Œβ€‹β€Œο»Ώβ€β€Œβ€‹β€ο»Ώβ€β€Œο»Ώβ€‹ο»Ώβ€Œο»Ώβ€Œβ€‹β€Œο»Ώβ€Œβ€Œβ€Œβ€β€Œβ€‹β€Œβ€β€β€Œβ€Œβ€ο»Ώο»Ώβ€‹β€β€Œβ€β€Œβ€β€β€Œβ€Œβ€β€Œβ€‹β€‹ο»Ώο»Ώβ€Œβ€Œβ€β€Œο»Ώβ€Œο»Ώβ€‹β€‹β€Œβ€β€ο»Ώβ€Œβ€Œβ€Œβ€β€Œβ€β€‹β€Œβ€Œο»Ώβ€Œβ€‹β€Œο»Ώβ€Œβ€Œβ€Œβ€β€Œβ€β€‹ο»Ώβ€Œβ€β€Œβ€Œβ€Œβ€Œβ€Œβ€ο»Ώβ€Œβ€Œβ€Œβ€‹β€Œβ€Œο»Ώβ€Œβ€β€Œο»Ώβ€Œβ€Œβ€Œβ€‹ο»Ώο»Ώβ€Œβ€ο»Ώβ€‹β€Œβ€β€Œβ€β€Œο»Ώβ€β€β€‹ο»Ώβ€Œβ€‹β€Œβ€ο»Ώβ€β€Œβ€‹β€Œο»Ώβ€Œβ€‹ο»Ώο»Ώβ€‹β€β€Œβ€β€Œο»Ώβ€Œβ€‹β€Œο»Ώβ€β€Œβ€Œο»Ώβ€‹β€‹β€Œβ€β€Œβ€Œβ€‹ο»Ώο»Ώβ€Œβ€Œβ€β€‹β€β€Œβ€ο»Ώβ€‹β€Œβ€ο»Ώο»Ώβ€Œβ€β€Œο»Ώβ€‹β€β€Œβ€β€Œο»Ώβ€‹β€‹β€Œβ€β€‹β€Œβ€Œο»Ώβ€Œβ€‹β€Œβ€β€β€‹β€‹ο»Ώο»Ώβ€Œβ€Œο»Ώβ€‹β€‹β€Œβ€β€‹β€Œβ€Œβ€β€Œο»Ώβ€Œβ€β€Œβ€Œβ€Œβ€‹β€‹β€β€Œο»Ώβ€Œβ€Œβ€Œβ€β€β€Œβ€Œβ€ο»Ώβ€‹β€Œβ€β€Œβ€‹β€Œβ€β€Œβ€Œβ€Œο»Ώβ€‹β€β€‹β€β€Œβ€Œβ€‹ο»Ώβ€Œβ€Œβ€Œβ€‹β€‹β€β€Œβ€Œο»Ώο»Ώβ€Œβ€β€ο»Ώβ€Œβ€β€Œβ€Œβ€Œο»Ώβ€β€Œβ€‹β€β€Œβ€Œβ€‹ο»Ώβ€‹ο»Ώβ€Œβ€‹β€Œβ€‹β€‹β€β€Œβ€Œβ€‹ο»Ώβ€‹ο»Ώβ€Œβ€‹β€Œβ€‹β€‹β€β€Œβ€Œβ€‹ο»Ώβ€‹β€β€‹ο»Ώβ€‹β€β€Œβ€‹β€β€β€‹ο»Ώβ€‹β€‹β€‹ο»Ώβ€Œο»Ώβ€Œο»Ώβ€β€β€‹β€ο»Ώβ€Œβ€Œβ€β€β€Œβ€Œβ€Œβ€‹β€β€Œβ€β€‹β€β€Œβ€ο»Ώβ€Œβ€Œβ€β€β€Œβ€Œβ€Œβ€‹β€‹β€Œβ€Œβ€Œβ€‹β€‹β€β€Œβ€Œβ€‹ο»Ώβ€‹β€β€‹ο»Ώβ€‹β€β€‹β€β€Œβ€Œβ€‹ο»Ώβ€Œβ€Œβ€Œβ€‹β€Œβ€‹β€‹β€ο»Ώβ€β€Œο»Ώβ€‹β€β€Œβ€β€β€Œβ€Œβ€β€‹ο»Ώβ€Œβ€β€β€‹β€Œβ€Œβ€Œβ€‹β€Œβ€β€Œβ€Œβ€Œο»Ώβ€β€‹β€Œο»Ώβ€Œβ€‹β€‹β€β€Œβ€Œβ€‹ο»Ώβ€Œβ€Œβ€Œβ€‹β€‹β€β€Œβ€Œο»Ώο»Ώβ€Œβ€β€ο»Ώβ€Œβ€β€Œβ€Œβ€Œο»Ώβ€β€Œβ€‹β€β€Œβ€Œβ€‹ο»Ώβ€‹ο»Ώβ€Œβ€‹β€Œβ€‹β€‹β€β€Œβ€Œβ€‹ο»Ώβ€‹ο»Ώβ€Œβ€‹β€Œβ€‹β€‹β€β€Œβ€Œβ€‹ο»Ώβ€‹β€β€‹ο»Ώβ€‹β€β€‹ο»Ώβ€Œβ€Œβ€Œβ€β€β€β€Œβ€‹β€‹ο»Ώβ€Œβ€‹β€Œβ€Œβ€‹ο»Ώβ€β€Œβ€Œβ€β€‹β€β€Œβ€‹β€Œβ€Œβ€Œβ€β€Œβ€‹β€Œο»Ώβ€β€‹β€Œβ€β€Œβ€β€Œβ€‹ο»Ώβ€‹β€Œβ€Œβ€Œβ€‹β€‹β€β€Œβ€Œβ€‹ο»Ώβ€‹β€β€‹ο»Ώβ€‹β€β€‹β€β€Œβ€Œβ€‹ο»Ώβ€Œβ€Œβ€Œβ€‹β€Œβ€‹β€‹β€ο»Ώβ€β€Œβ€β€‹ο»Ώβ€Œβ€β€β€‹β€Œβ€β€β€Œβ€Œβ€ο»Ώβ€‹β€Œβ€β€Œβ€‹β€Œο»Ώβ€‹β€β€Œβ€β€Œβ€Œβ€Œβ€ο»Ώβ€β€‹β€β€Œβ€Œβ€‹ο»Ώβ€Œβ€Œβ€Œβ€‹β€‹β€β€Œβ€Œο»Ώο»Ώβ€Œβ€β€ο»Ώβ€Œβ€β€Œβ€Œβ€Œο»Ώβ€β€Œβ€‹β€β€Œβ€Œβ€‹ο»Ώβ€‹ο»Ώβ€Œβ€‹β€Œβ€‹β€‹β€β€Œβ€Œβ€‹ο»Ώβ€‹ο»Ώβ€Œβ€‹β€Œβ€‹β€‹β€β€Œβ€Œβ€‹ο»Ώβ€‹β€β€‹ο»Ώβ€‹β€β€Œβ€β€‹ο»Ώβ€Œβ€Œο»Ώο»Ώβ€Œο»Ώβ€Œο»Ώβ€Œβ€‹ο»Ώβ€‹β€‹ο»Ώβ€β€Œβ€‹ο»Ώβ€‹β€Œβ€Œβ€Œο»Ώο»Ώβ€Œβ€β€ο»Ώβ€Œβ€‹β€Œβ€‹β€Œβ€Œβ€Œο»Ώβ€Œβ€‹β€‹β€β€Œβ€‹β€Œβ€β€‹β€β€Œβ€Œβ€‹ο»Ώβ€‹β€β€‹ο»Ώβ€‹β€β€‹β€β€Œβ€Œβ€‹ο»Ώβ€Œβ€Œβ€Œβ€‹β€Œβ€‹β€‹β€ο»Ώβ€β€Œο»Ώβ€Œβ€‹β€Œβ€β€Œβ€Œβ€Œο»Ώβ€β€‹β€Œο»Ώβ€Œβ€‹β€‹β€β€Œβ€β€Œο»Ώβ€‹β€‹β€Œβ€β€Œβ€Œβ€Œο»Ώβ€‹β€β€Œο»Ώβ€‹ο»Ώβ€Œο»Ώβ€‹β€‹β€Œβ€β€Œβ€Œβ€Œβ€β€‹ο»Ώβ€Œο»Ώβ€Œβ€‹β€Œβ€β€β€Œβ€Œο»Ώβ€Œβ€β€Œβ€β€Œβ€Œβ€‹ο»Ώο»Ώβ€Œβ€Œο»Ώβ€‹β€‹β€Œο»Ώβ€Œβ€Œβ€Œβ€β€‹β€β€Œβ€ο»Ώβ€‹β€Œβ€β€β€Œβ€Œο»Ώβ€‹ο»Ώβ€Œβ€β€β€‹β€Œβ€β€Œβ€Œβ€Œβ€β€Œβ€‹β€‹β€β€‹β€β€Œο»Ώο»Ώβ€Œ

  • There’s a call to β€‹β€‹β€‹β€‹β€Œο»Ώβ€ο»Ώβ€‹β€β€‹β€β€Œβ€ο»Ώο»Ώβ€Œο»Ώβ€‹β€β€Œβ€β€β€Œβ€Œβ€β€Œο»Ώβ€Œβ€β€β€Œβ€Œβ€ο»Ώβ€β€‹β€β€‹β€β€‹ο»Ώβ€β€β€‹β€β€‹β€β€Œο»Ώβ€‹ο»Ώβ€Œβ€β€‹β€Œβ€Œβ€ο»Ώβ€β€Œβ€β€β€Œβ€Œο»Ώβ€Œβ€‹β€Œο»Ώβ€β€Œβ€‹β€ο»Ώβ€β€Œβ€β€β€Œβ€Œβ€ο»Ώο»Ώβ€‹β€β€‹β€β€‹β€ο»Ώβ€‹β€‹β€β€‹β€β€Œβ€β€β€‹β€Œο»Ώβ€‹β€β€Œβ€β€Œβ€Œβ€Œβ€β€Œβ€β€‹β€β€‹β€β€‹ο»Ώβ€β€β€‹β€β€‹β€β€Œβ€β€β€‹β€Œο»Ώβ€Œβ€‹β€Œο»Ώβ€Œβ€‹β€Œο»Ώβ€‹β€‹β€Œο»Ώβ€‹ο»Ώβ€‹ο»Ώβ€β€β€‹β€ο»Ώο»Ώβ€‹β€ο»Ώο»Ώβ€Œβ€β€β€Œβ€Œβ€ο»Ώβ€β€Œο»Ώβ€Œβ€‹β€Œβ€β€Œβ€Œβ€Œβ€ο»Ώβ€‹β€‹ο»Ώβ€Œβ€‹β€‹ο»Ώβ€Œο»Ώβ€‹ο»Ώβ€‹β€Œβ€‹β€ο»Ώβ€β€Œο»Ώβ€‹ο»Ώβ€Œβ€β€‹β€Œβ€Œβ€ο»Ώβ€β€Œβ€β€β€Œβ€Œο»Ώβ€Œβ€‹β€Œο»Ώβ€β€Œβ€‹β€ο»Ώβ€β€Œο»Ώβ€‹ο»Ώβ€Œο»Ώβ€Œβ€‹β€Œο»Ώβ€Œβ€Œβ€Œβ€β€Œβ€‹β€Œβ€β€β€Œβ€Œβ€ο»Ώο»Ώβ€‹β€ο»Ώο»Ώβ€Œβ€β€β€Œβ€Œβ€ο»Ώβ€β€Œο»Ώβ€Œβ€‹β€Œβ€β€Œβ€Œβ€Œβ€ο»Ώβ€β€Œο»Ώβ€Œβ€‹β€‹β€ο»Ώο»Ώβ€Œβ€β€Œβ€Œβ€Œβ€β€Œβ€‹β€Œβ€β€β€Œβ€Œο»Ώβ€Œβ€‹β€‹β€ο»Ώο»Ώβ€Œβ€ο»Ώβ€Œβ€Œβ€ο»Ώο»Ώβ€Œβ€β€Œβ€‹β€Œβ€β€Œβ€Œβ€‹ο»Ώο»Ώβ€Œβ€Œο»Ώβ€‹β€‹β€Œο»Ώβ€‹β€β€Œβ€β€Œβ€Œβ€Œο»Ώβ€‹ο»Ώβ€Œβ€β€Œβ€Œβ€Œβ€ο»Ώβ€β€Œο»Ώβ€Œβ€‹β€Œβ€β€‹β€Œβ€Œο»Ώβ€Œβ€‹β€Œβ€β€β€Œβ€Œβ€ο»Ώο»Ώβ€Œβ€ο»Ώβ€β€‹ο»Ώβ€ο»Ώβ€Œβ€β€β€Œβ€Œβ€β€Œβ€‹β€‹ο»Ώο»Ώβ€Œβ€Œβ€β€Œο»Ώβ€Œο»Ώβ€‹β€‹β€Œβ€β€ο»Ώβ€Œβ€Œβ€Œβ€β€Œβ€β€‹β€Œβ€Œο»Ώβ€Œβ€‹β€Œο»Ώβ€Œβ€Œβ€Œβ€β€Œβ€β€‹ο»Ώβ€Œβ€β€Œβ€Œβ€Œβ€Œβ€Œβ€ο»Ώβ€Œβ€Œβ€Œβ€‹β€Œβ€Œο»Ώβ€Œβ€β€Œο»Ώβ€Œβ€Œβ€Œβ€‹ο»Ώο»Ώβ€Œβ€ο»Ώβ€‹β€Œβ€β€Œβ€β€Œο»Ώβ€β€β€‹ο»Ώβ€Œβ€‹β€Œβ€ο»Ώβ€β€Œβ€‹β€Œο»Ώβ€Œβ€‹ο»Ώο»Ώβ€‹ο»Ώβ€ο»Ώβ€Œο»Ώβ€Œβ€‹β€Œο»Ώβ€β€Œβ€Œο»Ώβ€‹β€‹β€Œβ€β€Œβ€Œβ€‹ο»Ώο»Ώβ€Œβ€Œβ€β€‹β€β€Œβ€ο»Ώβ€‹β€Œβ€ο»Ώο»Ώβ€Œβ€β€Œο»Ώβ€‹ο»Ώβ€ο»Ώβ€Œο»Ώβ€‹β€‹β€Œβ€β€‹β€Œβ€Œο»Ώβ€Œβ€‹β€Œβ€β€β€‹β€‹ο»Ώο»Ώβ€Œβ€Œο»Ώβ€‹β€‹β€Œβ€β€‹β€Œβ€Œβ€β€Œο»Ώβ€Œβ€β€Œβ€Œβ€Œβ€‹β€‹β€β€Œο»Ώβ€Œβ€Œβ€Œβ€β€β€Œβ€Œβ€ο»Ώβ€‹β€Œβ€β€Œβ€‹β€Œβ€β€Œβ€Œβ€Œο»Ώβ€‹β€β€‹β€β€Œβ€Œβ€‹ο»Ώβ€Œβ€Œβ€Œβ€‹β€‹β€β€Œβ€Œο»Ώο»Ώβ€Œβ€β€ο»Ώβ€Œβ€β€Œβ€Œβ€Œο»Ώβ€β€Œβ€‹β€β€Œβ€Œβ€‹ο»Ώβ€‹ο»Ώβ€Œβ€‹β€Œβ€‹β€‹β€β€Œβ€Œβ€‹ο»Ώβ€‹ο»Ώβ€Œβ€‹β€Œβ€‹β€‹β€β€Œβ€Œβ€‹ο»Ώβ€‹β€β€‹ο»Ώβ€‹β€β€Œβ€‹β€β€β€‹ο»Ώβ€‹β€‹β€‹ο»Ώβ€Œο»Ώβ€Œο»Ώβ€β€β€‹β€ο»Ώβ€Œβ€Œβ€β€β€Œβ€Œβ€Œβ€‹β€β€Œβ€β€‹β€β€Œβ€ο»Ώβ€Œβ€Œβ€β€β€Œβ€Œβ€Œβ€‹β€‹β€Œβ€Œβ€Œβ€‹β€‹β€β€Œβ€Œβ€‹ο»Ώβ€‹β€β€‹ο»Ώβ€‹β€β€‹β€β€Œβ€Œβ€‹ο»Ώβ€Œβ€Œβ€Œβ€‹β€Œβ€‹β€‹β€ο»Ώβ€β€Œο»Ώβ€‹β€β€Œβ€β€β€Œβ€Œβ€β€‹ο»Ώβ€Œβ€β€β€‹β€Œβ€Œβ€Œβ€‹β€Œβ€β€Œβ€Œβ€Œο»Ώβ€β€‹β€Œο»Ώβ€Œβ€‹β€‹β€β€Œβ€Œβ€‹ο»Ώβ€Œβ€Œβ€Œβ€‹β€‹β€β€Œβ€Œο»Ώο»Ώβ€Œβ€β€ο»Ώβ€Œβ€β€Œβ€Œβ€Œο»Ώβ€β€Œβ€‹β€β€Œβ€Œβ€‹ο»Ώβ€‹ο»Ώβ€Œβ€‹β€Œβ€‹β€‹β€β€Œβ€Œβ€‹ο»Ώβ€‹ο»Ώβ€Œβ€‹β€Œβ€‹β€‹β€β€Œβ€Œβ€‹ο»Ώβ€‹β€β€‹ο»Ώβ€‹β€β€Œβ€‹β€Œβ€‹β€Œβ€β€ο»Ώβ€Œβ€β€Œβ€‹β€Œβ€‹ο»Ώβ€Œβ€‹ο»Ώβ€β€‹β€‹ο»Ώβ€‹β€Œβ€Œβ€Œβ€Œβ€β€Œβ€Œβ€‹β€Œβ€Œβ€ο»Ώβ€Œβ€Œο»Ώβ€Œβ€‹β€Œβ€ο»Ώο»Ώβ€Œο»Ώβ€‹β€Œβ€‹β€β€Œβ€Œβ€‹ο»Ώβ€‹β€β€‹ο»Ώβ€‹β€β€‹β€β€Œβ€Œβ€‹ο»Ώβ€Œβ€Œβ€Œβ€‹β€Œβ€‹β€‹β€ο»Ώβ€β€Œβ€β€‹ο»Ώβ€Œβ€β€β€‹β€Œβ€β€β€Œβ€Œβ€ο»Ώβ€‹β€Œβ€β€Œβ€‹β€Œο»Ώβ€‹β€β€Œβ€β€Œβ€Œβ€Œβ€ο»Ώβ€β€‹β€β€Œβ€Œβ€‹ο»Ώβ€Œβ€Œβ€Œβ€‹β€‹β€β€Œβ€Œο»Ώο»Ώβ€Œβ€β€ο»Ώβ€Œβ€β€Œβ€Œβ€Œο»Ώβ€β€Œβ€‹β€β€Œβ€Œβ€‹ο»Ώβ€‹ο»Ώβ€Œβ€‹β€Œβ€‹β€‹β€β€Œβ€Œβ€‹ο»Ώβ€‹ο»Ώβ€Œβ€‹β€Œβ€‹β€‹β€β€Œβ€Œβ€‹ο»Ώβ€‹β€β€‹ο»Ώβ€‹β€β€‹ο»Ώβ€β€‹β€Œβ€β€β€Œβ€Œβ€‹β€Œβ€β€Œβ€Œβ€β€‹β€Œβ€‹ο»Ώο»Ώβ€Œβ€‹ο»Ώο»Ώβ€‹β€ο»Ώβ€Œβ€Œβ€β€β€Œβ€Œο»Ώβ€Œο»Ώβ€Œβ€β€‹β€Œβ€Œβ€Œβ€‹β€Œβ€Œβ€ο»Ώο»Ώβ€‹β€β€Œβ€Œβ€‹ο»Ώβ€‹β€β€‹ο»Ώβ€‹β€β€‹β€β€Œβ€Œβ€‹ο»Ώβ€Œβ€Œβ€Œβ€‹β€Œβ€‹β€‹β€ο»Ώβ€β€Œο»Ώβ€Œβ€‹β€Œβ€β€Œβ€Œβ€Œο»Ώβ€β€‹β€Œο»Ώβ€Œβ€‹β€‹ο»Ώο»Ώο»Ώβ€Œβ€β€‹β€β€Œβ€β€‹β€Œβ€Œο»Ώβ€‹ο»Ώβ€Œβ€β€Œβ€Œβ€Œβ€Œβ€Œβ€Œβ€Œο»Ώβ€‹β€β€Œβ€ο»Ώβ€‹β€‹ο»Ώο»Ώβ€Œβ€Œβ€β€β€‹β€Œο»Ώβ€Œβ€‹β€Œο»Ώβ€Œβ€‹β€Œο»Ώβ€‹β€‹β€Œο»Ώβ€‹ο»Ώβ€‹β€β€Œβ€Œβ€‹ο»Ώβ€‹ο»Ώβ€Œβ€‹β€‹β€Œβ€‹β€β€Œβ€Œβ€‹ο»Ώβ€‹β€β€Œβ€‹β€Œβ€β€‹β€β€Œβ€Œβ€‹ο»Ώβ€‹β€β€Œβ€‹β€Œβ€β€Œβ€β€β€Œβ€Œβ€ο»Ώβ€β€Œο»Ώβ€Œβ€‹β€Œβ€β€Œβ€Œβ€Œβ€ο»Ώβ€‹β€‹ο»Ώβ€Œβ€‹β€‹ο»Ώβ€Œο»Ώβ€‹ο»Ώβ€‹β€Œβ€‹β€ο»Ώβ€β€Œο»Ώβ€‹ο»Ώβ€Œβ€β€‹β€Œβ€Œβ€ο»Ώβ€β€Œβ€β€β€Œβ€Œο»Ώβ€Œβ€‹β€Œο»Ώβ€β€Œβ€‹β€ο»Ώβ€β€Œο»Ώβ€‹ο»Ώβ€Œο»Ώβ€Œβ€‹β€Œο»Ώβ€Œβ€Œβ€Œβ€β€Œβ€‹β€Œβ€β€β€Œβ€Œβ€ο»Ώο»Ώβ€‹β€β€Œβ€β€Œβ€β€β€Œβ€Œβ€β€Œβ€‹β€‹ο»Ώο»Ώβ€Œβ€Œβ€β€Œο»Ώβ€Œο»Ώβ€‹β€‹β€Œβ€β€ο»Ώβ€Œβ€Œβ€Œβ€β€Œβ€β€‹β€Œβ€Œο»Ώβ€Œβ€‹β€Œο»Ώβ€Œβ€Œβ€Œβ€β€Œβ€β€‹ο»Ώβ€Œβ€β€Œβ€Œβ€Œβ€Œβ€Œβ€ο»Ώβ€Œβ€Œβ€Œβ€‹β€Œβ€Œο»Ώβ€Œβ€β€Œο»Ώβ€Œβ€Œβ€Œβ€‹ο»Ώο»Ώβ€Œβ€ο»Ώβ€‹β€Œβ€β€Œβ€β€Œο»Ώβ€β€β€‹ο»Ώβ€Œβ€‹β€Œβ€ο»Ώβ€β€Œβ€‹β€Œο»Ώβ€Œβ€‹ο»Ώο»Ώβ€‹β€β€Œβ€β€Œο»Ώβ€Œβ€‹β€Œο»Ώβ€β€Œβ€Œο»Ώβ€‹β€‹β€Œβ€β€Œβ€Œβ€‹ο»Ώο»Ώβ€Œβ€Œβ€β€‹β€β€Œβ€ο»Ώβ€‹β€Œβ€ο»Ώο»Ώβ€Œβ€β€Œο»Ώβ€‹β€β€Œβ€β€Œο»Ώβ€‹β€‹β€Œβ€β€‹β€Œβ€Œο»Ώβ€Œβ€‹β€Œβ€β€β€‹β€‹ο»Ώο»Ώβ€Œβ€Œο»Ώβ€‹β€‹β€Œβ€β€‹β€Œβ€Œβ€β€Œο»Ώβ€Œβ€β€Œβ€Œβ€Œβ€‹β€‹β€β€Œο»Ώβ€Œβ€Œβ€Œβ€β€β€Œβ€Œβ€ο»Ώβ€‹β€Œβ€β€Œβ€‹β€Œβ€β€Œβ€Œβ€Œο»Ώβ€‹β€β€‹β€β€Œβ€Œβ€‹ο»Ώβ€Œβ€Œβ€Œβ€‹β€‹β€β€Œβ€Œο»Ώο»Ώβ€Œβ€β€ο»Ώβ€Œβ€β€Œβ€Œβ€Œο»Ώβ€β€Œβ€‹β€β€Œβ€Œβ€‹ο»Ώβ€‹ο»Ώβ€Œβ€‹β€Œβ€‹β€‹β€β€Œβ€Œβ€‹ο»Ώβ€‹ο»Ώβ€Œβ€‹β€Œβ€‹β€‹β€β€Œβ€Œβ€‹ο»Ώβ€‹β€β€‹ο»Ώβ€‹β€β€Œβ€‹β€β€β€‹ο»Ώβ€‹β€‹β€‹ο»Ώβ€Œο»Ώβ€Œο»Ώβ€β€β€‹β€ο»Ώβ€Œβ€Œβ€β€β€Œβ€Œβ€Œβ€‹β€β€Œβ€β€‹β€β€Œβ€ο»Ώβ€Œβ€Œβ€β€β€Œβ€Œβ€Œβ€‹β€‹β€Œβ€Œβ€Œβ€‹β€‹β€β€Œβ€Œβ€‹ο»Ώβ€‹β€β€‹ο»Ώβ€‹β€β€‹β€β€Œβ€Œβ€‹ο»Ώβ€Œβ€Œβ€Œβ€‹β€Œβ€‹β€‹β€ο»Ώβ€β€Œο»Ώβ€‹β€β€Œβ€β€β€Œβ€Œβ€β€‹ο»Ώβ€Œβ€β€β€‹β€Œβ€Œβ€Œβ€‹β€Œβ€β€Œβ€Œβ€Œο»Ώβ€β€‹β€Œο»Ώβ€Œβ€‹β€‹β€β€Œβ€Œβ€‹ο»Ώβ€Œβ€Œβ€Œβ€‹β€‹β€β€Œβ€Œο»Ώο»Ώβ€Œβ€β€ο»Ώβ€Œβ€β€Œβ€Œβ€Œο»Ώβ€β€Œβ€‹β€β€Œβ€Œβ€‹ο»Ώβ€‹ο»Ώβ€Œβ€‹β€Œβ€‹β€‹β€β€Œβ€Œβ€‹ο»Ώβ€‹ο»Ώβ€Œβ€‹β€Œβ€‹β€‹β€β€Œβ€Œβ€‹ο»Ώβ€‹β€β€‹ο»Ώβ€‹β€β€Œβ€‹β€Œβ€‹β€Œβ€β€ο»Ώβ€Œβ€β€Œβ€‹β€Œβ€‹ο»Ώβ€Œβ€‹ο»Ώβ€β€‹β€‹ο»Ώβ€‹β€Œβ€Œβ€Œβ€Œβ€β€Œβ€Œβ€‹β€Œβ€Œβ€ο»Ώβ€Œβ€Œο»Ώβ€Œβ€‹β€Œβ€ο»Ώο»Ώβ€Œο»Ώβ€‹β€Œβ€‹β€β€Œβ€Œβ€‹ο»Ώβ€‹β€β€‹ο»Ώβ€‹β€β€‹β€β€Œβ€Œβ€‹ο»Ώβ€Œβ€Œβ€Œβ€‹β€Œβ€‹β€‹β€ο»Ώβ€β€Œβ€β€‹ο»Ώβ€Œβ€β€β€‹β€Œβ€β€β€Œβ€Œβ€ο»Ώβ€‹β€Œβ€β€Œβ€‹β€Œο»Ώβ€‹β€β€Œβ€β€Œβ€Œβ€Œβ€ο»Ώβ€β€‹β€β€Œβ€Œβ€‹ο»Ώβ€Œβ€Œβ€Œβ€‹β€‹β€β€Œβ€Œο»Ώο»Ώβ€Œβ€β€ο»Ώβ€Œβ€β€Œβ€Œβ€Œο»Ώβ€β€Œβ€‹β€β€Œβ€Œβ€‹ο»Ώβ€‹ο»Ώβ€Œβ€‹β€Œβ€‹β€‹β€β€Œβ€Œβ€‹ο»Ώβ€‹ο»Ώβ€Œβ€‹β€Œβ€‹β€‹β€β€Œβ€Œβ€‹ο»Ώβ€‹β€β€‹ο»Ώβ€‹β€β€‹ο»Ώβ€β€‹β€Œβ€β€β€Œβ€Œβ€‹β€Œβ€β€Œβ€Œβ€β€‹β€Œβ€‹ο»Ώο»Ώβ€Œβ€‹ο»Ώο»Ώβ€‹β€ο»Ώβ€Œβ€Œβ€β€β€Œβ€Œο»Ώβ€Œο»Ώβ€Œβ€β€‹β€Œβ€Œβ€Œβ€‹β€Œβ€Œβ€ο»Ώο»Ώβ€‹β€β€Œβ€Œβ€‹ο»Ώβ€‹β€β€‹ο»Ώβ€‹β€β€‹β€β€Œβ€Œβ€‹ο»Ώβ€Œβ€Œβ€Œβ€‹β€Œβ€‹β€‹β€ο»Ώβ€β€Œο»Ώβ€Œβ€‹β€Œβ€β€Œβ€Œβ€Œο»Ώβ€β€‹β€Œο»Ώβ€Œβ€‹β€‹β€β€Œβ€β€Œο»Ώβ€‹β€‹β€Œβ€β€Œβ€Œβ€Œο»Ώβ€‹β€β€Œο»Ώβ€‹ο»Ώβ€Œο»Ώβ€‹β€‹β€Œβ€β€Œβ€Œβ€Œβ€β€‹ο»Ώβ€Œο»Ώβ€Œβ€‹β€Œβ€β€β€Œβ€Œο»Ώβ€Œβ€β€Œβ€β€Œβ€Œβ€‹ο»Ώο»Ώβ€Œβ€Œο»Ώβ€‹β€‹β€Œο»Ώβ€Œβ€Œβ€Œβ€β€‹β€β€Œβ€ο»Ώβ€‹β€Œβ€β€β€Œβ€Œο»Ώβ€‹ο»Ώβ€Œβ€β€β€‹β€Œβ€β€Œβ€Œβ€Œβ€β€Œβ€‹β€‹β€β€‹β€β€Œο»Ώο»Ώβ€Œfgetsβ€‹β€‹β€‹β€‹β€Œο»Ώβ€ο»Ώβ€‹β€β€‹β€β€Œβ€ο»Ώο»Ώβ€Œο»Ώβ€‹β€β€Œβ€β€β€Œβ€Œβ€β€Œο»Ώβ€Œβ€β€β€Œβ€Œβ€ο»Ώβ€β€‹β€β€‹β€β€‹ο»Ώβ€β€β€‹β€β€‹β€β€Œο»Ώβ€‹ο»Ώβ€Œβ€β€‹β€Œβ€Œβ€ο»Ώβ€β€Œβ€β€β€Œβ€Œο»Ώβ€Œβ€‹β€Œο»Ώβ€β€Œβ€‹β€ο»Ώβ€β€Œβ€β€β€Œβ€Œβ€ο»Ώο»Ώβ€‹β€β€‹β€β€‹β€ο»Ώβ€‹β€‹β€β€‹β€β€Œβ€β€β€‹β€Œο»Ώβ€‹β€β€Œβ€β€Œβ€Œβ€Œβ€β€Œβ€β€‹β€β€‹β€β€‹ο»Ώβ€β€β€‹β€β€‹β€β€Œβ€β€β€‹β€Œο»Ώβ€Œβ€‹β€Œο»Ώβ€Œβ€‹β€Œο»Ώβ€‹β€‹β€Œο»Ώβ€‹ο»Ώβ€‹ο»Ώβ€β€β€‹β€ο»Ώο»Ώβ€‹β€ο»Ώο»Ώβ€Œβ€β€β€Œβ€Œβ€ο»Ώβ€β€Œο»Ώβ€Œβ€‹β€Œβ€β€Œβ€Œβ€Œβ€ο»Ώβ€‹β€‹ο»Ώβ€Œβ€‹β€‹ο»Ώβ€Œο»Ώβ€‹ο»Ώβ€‹β€Œβ€‹β€ο»Ώβ€β€Œο»Ώβ€‹ο»Ώβ€Œβ€β€‹β€Œβ€Œβ€ο»Ώβ€β€Œβ€β€β€Œβ€Œο»Ώβ€Œβ€‹β€Œο»Ώβ€β€Œβ€‹β€ο»Ώβ€β€Œο»Ώβ€‹ο»Ώβ€Œο»Ώβ€Œβ€‹β€Œο»Ώβ€Œβ€Œβ€Œβ€β€Œβ€‹β€Œβ€β€β€Œβ€Œβ€ο»Ώο»Ώβ€‹β€ο»Ώο»Ώβ€Œβ€β€β€Œβ€Œβ€ο»Ώβ€β€Œο»Ώβ€Œβ€‹β€Œβ€β€Œβ€Œβ€Œβ€ο»Ώβ€β€Œο»Ώβ€Œβ€‹β€‹β€ο»Ώο»Ώβ€Œβ€β€Œβ€Œβ€Œβ€β€Œβ€‹β€Œβ€β€β€Œβ€Œο»Ώβ€Œβ€‹β€‹β€ο»Ώο»Ώβ€Œβ€ο»Ώβ€Œβ€Œβ€ο»Ώο»Ώβ€Œβ€β€Œβ€‹β€Œβ€β€Œβ€Œβ€‹ο»Ώο»Ώβ€Œβ€Œο»Ώβ€‹β€‹β€Œο»Ώβ€‹β€β€Œβ€β€Œβ€Œβ€Œο»Ώβ€‹ο»Ώβ€Œβ€β€Œβ€Œβ€Œβ€ο»Ώβ€β€Œο»Ώβ€Œβ€‹β€Œβ€β€‹β€Œβ€Œο»Ώβ€Œβ€‹β€Œβ€β€β€Œβ€Œβ€ο»Ώο»Ώβ€Œβ€ο»Ώβ€β€‹ο»Ώβ€ο»Ώβ€Œβ€β€β€Œβ€Œβ€β€Œβ€‹β€‹ο»Ώο»Ώβ€Œβ€Œβ€β€Œο»Ώβ€Œο»Ώβ€‹β€‹β€Œβ€β€ο»Ώβ€Œβ€Œβ€Œβ€β€Œβ€β€‹β€Œβ€Œο»Ώβ€Œβ€‹β€Œο»Ώβ€Œβ€Œβ€Œβ€β€Œβ€β€‹ο»Ώβ€Œβ€β€Œβ€Œβ€Œβ€Œβ€Œβ€ο»Ώβ€Œβ€Œβ€Œβ€‹β€Œβ€Œο»Ώβ€Œβ€β€Œο»Ώβ€Œβ€Œβ€Œβ€‹ο»Ώο»Ώβ€Œβ€ο»Ώβ€‹β€Œβ€β€Œβ€β€Œο»Ώβ€β€β€‹ο»Ώβ€Œβ€‹β€Œβ€ο»Ώβ€β€Œβ€‹β€Œο»Ώβ€Œβ€‹ο»Ώο»Ώβ€‹ο»Ώβ€ο»Ώβ€Œο»Ώβ€Œβ€‹β€Œο»Ώβ€β€Œβ€Œο»Ώβ€‹β€‹β€Œβ€β€Œβ€Œβ€‹ο»Ώο»Ώβ€Œβ€Œβ€β€‹β€β€Œβ€ο»Ώβ€‹β€Œβ€ο»Ώο»Ώβ€Œβ€β€Œο»Ώβ€‹ο»Ώβ€ο»Ώβ€Œο»Ώβ€‹β€‹β€Œβ€β€‹β€Œβ€Œο»Ώβ€Œβ€‹β€Œβ€β€β€‹β€‹ο»Ώο»Ώβ€Œβ€Œο»Ώβ€‹β€‹β€Œβ€β€‹β€Œβ€Œβ€β€Œο»Ώβ€Œβ€β€Œβ€Œβ€Œβ€‹β€‹β€β€Œο»Ώβ€Œβ€Œβ€Œβ€β€β€Œβ€Œβ€ο»Ώβ€‹β€Œβ€β€Œβ€‹β€Œβ€β€Œβ€Œβ€Œο»Ώβ€‹β€β€‹β€β€Œβ€Œβ€‹ο»Ώβ€Œβ€Œβ€Œβ€‹β€‹β€β€Œβ€Œο»Ώο»Ώβ€Œβ€β€ο»Ώβ€Œβ€β€Œβ€Œβ€Œο»Ώβ€β€Œβ€‹β€β€Œβ€Œβ€‹ο»Ώβ€‹ο»Ώβ€Œβ€‹β€Œβ€‹β€‹β€β€Œβ€Œβ€‹ο»Ώβ€‹ο»Ώβ€Œβ€‹β€Œβ€‹β€‹β€β€Œβ€Œβ€‹ο»Ώβ€‹β€β€‹ο»Ώβ€‹β€β€Œβ€‹β€β€β€‹ο»Ώβ€‹β€‹β€‹ο»Ώβ€Œο»Ώβ€Œο»Ώβ€β€β€‹β€ο»Ώβ€Œβ€Œβ€β€β€Œβ€Œβ€Œβ€‹β€β€Œβ€β€‹β€β€Œβ€ο»Ώβ€Œβ€Œβ€β€β€Œβ€Œβ€Œβ€‹β€‹β€Œβ€Œβ€Œβ€‹β€‹β€β€Œβ€Œβ€‹ο»Ώβ€‹β€β€‹ο»Ώβ€‹β€β€‹β€β€Œβ€Œβ€‹ο»Ώβ€Œβ€Œβ€Œβ€‹β€Œβ€‹β€‹β€ο»Ώβ€β€Œο»Ώβ€‹β€β€Œβ€β€β€Œβ€Œβ€β€‹ο»Ώβ€Œβ€β€β€‹β€Œβ€Œβ€Œβ€‹β€Œβ€β€Œβ€Œβ€Œο»Ώβ€β€‹β€Œο»Ώβ€Œβ€‹β€‹β€β€Œβ€Œβ€‹ο»Ώβ€Œβ€Œβ€Œβ€‹β€‹β€β€Œβ€Œο»Ώο»Ώβ€Œβ€β€ο»Ώβ€Œβ€β€Œβ€Œβ€Œο»Ώβ€β€Œβ€‹β€β€Œβ€Œβ€‹ο»Ώβ€‹ο»Ώβ€Œβ€‹β€Œβ€‹β€‹β€β€Œβ€Œβ€‹ο»Ώβ€‹ο»Ώβ€Œβ€‹β€Œβ€‹β€‹β€β€Œβ€Œβ€‹ο»Ώβ€‹β€β€‹ο»Ώβ€‹β€β€Œβ€‹β€Œβ€‹β€Œβ€β€ο»Ώβ€Œβ€β€Œβ€‹β€Œβ€‹ο»Ώβ€Œβ€‹ο»Ώβ€β€‹β€‹ο»Ώβ€‹β€Œβ€Œβ€Œβ€Œβ€β€Œβ€Œβ€‹β€Œβ€Œβ€ο»Ώβ€Œβ€Œο»Ώβ€Œβ€‹β€Œβ€ο»Ώο»Ώβ€Œο»Ώβ€‹β€Œβ€‹β€β€Œβ€Œβ€‹ο»Ώβ€‹β€β€‹ο»Ώβ€‹β€β€‹β€β€Œβ€Œβ€‹ο»Ώβ€Œβ€Œβ€Œβ€‹β€Œβ€‹β€‹β€ο»Ώβ€β€Œβ€β€‹ο»Ώβ€Œβ€β€β€‹β€Œβ€β€β€Œβ€Œβ€ο»Ώβ€‹β€Œβ€β€Œβ€‹β€Œο»Ώβ€‹β€β€Œβ€β€Œβ€Œβ€Œβ€ο»Ώβ€β€‹β€β€Œβ€Œβ€‹ο»Ώβ€Œβ€Œβ€Œβ€‹β€‹β€β€Œβ€Œο»Ώο»Ώβ€Œβ€β€ο»Ώβ€Œβ€β€Œβ€Œβ€Œο»Ώβ€β€Œβ€‹β€β€Œβ€Œβ€‹ο»Ώβ€‹ο»Ώβ€Œβ€‹β€Œβ€‹β€‹β€β€Œβ€Œβ€‹ο»Ώβ€‹ο»Ώβ€Œβ€‹β€Œβ€‹β€‹β€β€Œβ€Œβ€‹ο»Ώβ€‹β€β€‹ο»Ώβ€‹β€β€‹ο»Ώβ€‹β€Œβ€Œβ€β€‹β€β€‹ο»Ώβ€‹β€β€‹ο»Ώβ€Œβ€β€Œβ€‹β€β€β€Œο»Ώβ€Œβ€Œβ€Œβ€‹β€Œβ€Œβ€Œβ€‹β€β€β€Œβ€Œβ€β€Œβ€Œβ€Œβ€Œβ€β€Œο»Ώβ€Œο»Ώβ€Œβ€‹ο»Ώβ€‹β€‹β€β€Œβ€Œβ€‹ο»Ώβ€‹β€β€‹ο»Ώβ€‹β€β€‹β€β€Œβ€Œβ€‹ο»Ώβ€Œβ€Œβ€Œβ€‹β€Œβ€‹β€‹β€ο»Ώβ€β€Œο»Ώβ€Œβ€‹β€Œβ€β€Œβ€Œβ€Œο»Ώβ€β€‹β€Œο»Ώβ€Œβ€‹β€‹ο»Ώο»Ώο»Ώβ€Œβ€β€‹β€β€Œβ€β€‹β€Œβ€Œο»Ώβ€‹ο»Ώβ€Œβ€β€Œβ€Œβ€Œβ€Œβ€Œβ€Œβ€Œο»Ώβ€‹β€β€Œβ€ο»Ώβ€‹β€‹ο»Ώο»Ώβ€Œβ€Œβ€β€β€‹β€Œο»Ώβ€Œβ€‹β€Œο»Ώβ€Œβ€‹β€Œο»Ώβ€‹β€‹β€Œο»Ώβ€‹ο»Ώβ€‹β€β€Œβ€Œβ€‹ο»Ώβ€‹ο»Ώβ€Œβ€‹β€‹β€Œβ€‹β€β€Œβ€Œβ€‹ο»Ώβ€‹β€β€Œβ€‹β€Œβ€β€‹β€β€Œβ€Œβ€‹ο»Ώβ€‹β€β€Œβ€‹β€Œβ€β€Œβ€β€β€Œβ€Œβ€ο»Ώβ€β€Œο»Ώβ€Œβ€‹β€Œβ€β€Œβ€Œβ€Œβ€ο»Ώβ€‹β€‹ο»Ώβ€Œβ€‹β€‹ο»Ώβ€Œο»Ώβ€‹ο»Ώβ€‹β€Œβ€‹β€ο»Ώβ€β€Œο»Ώβ€‹ο»Ώβ€Œβ€β€‹β€Œβ€Œβ€ο»Ώβ€β€Œβ€β€β€Œβ€Œο»Ώβ€Œβ€‹β€Œο»Ώβ€β€Œβ€‹β€ο»Ώβ€β€Œο»Ώβ€‹ο»Ώβ€Œο»Ώβ€Œβ€‹β€Œο»Ώβ€Œβ€Œβ€Œβ€β€Œβ€‹β€Œβ€β€β€Œβ€Œβ€ο»Ώο»Ώβ€‹β€β€Œβ€β€Œβ€β€β€Œβ€Œβ€β€Œβ€‹β€‹ο»Ώο»Ώβ€Œβ€Œβ€β€Œο»Ώβ€Œο»Ώβ€‹β€‹β€Œβ€β€ο»Ώβ€Œβ€Œβ€Œβ€β€Œβ€β€‹β€Œβ€Œο»Ώβ€Œβ€‹β€Œο»Ώβ€Œβ€Œβ€Œβ€β€Œβ€β€‹ο»Ώβ€Œβ€β€Œβ€Œβ€Œβ€Œβ€Œβ€ο»Ώβ€Œβ€Œβ€Œβ€‹β€Œβ€Œο»Ώβ€Œβ€β€Œο»Ώβ€Œβ€Œβ€Œβ€‹ο»Ώο»Ώβ€Œβ€ο»Ώβ€‹β€Œβ€β€Œβ€β€Œο»Ώβ€β€β€‹ο»Ώβ€Œβ€‹β€Œβ€ο»Ώβ€β€Œβ€‹β€Œο»Ώβ€Œβ€‹ο»Ώο»Ώβ€‹β€β€Œβ€β€Œο»Ώβ€Œβ€‹β€Œο»Ώβ€β€Œβ€Œο»Ώβ€‹β€‹β€Œβ€β€Œβ€Œβ€‹ο»Ώο»Ώβ€Œβ€Œβ€β€‹β€β€Œβ€ο»Ώβ€‹β€Œβ€ο»Ώο»Ώβ€Œβ€β€Œο»Ώβ€‹β€β€Œβ€β€Œο»Ώβ€‹β€‹β€Œβ€β€‹β€Œβ€Œο»Ώβ€Œβ€‹β€Œβ€β€β€‹β€‹ο»Ώο»Ώβ€Œβ€Œο»Ώβ€‹β€‹β€Œβ€β€‹β€Œβ€Œβ€β€Œο»Ώβ€Œβ€β€Œβ€Œβ€Œβ€‹β€‹β€β€Œο»Ώβ€Œβ€Œβ€Œβ€β€β€Œβ€Œβ€ο»Ώβ€‹β€Œβ€β€Œβ€‹β€Œβ€β€Œβ€Œβ€Œο»Ώβ€‹β€β€‹β€β€Œβ€Œβ€‹ο»Ώβ€Œβ€Œβ€Œβ€‹β€‹β€β€Œβ€Œο»Ώο»Ώβ€Œβ€β€ο»Ώβ€Œβ€β€Œβ€Œβ€Œο»Ώβ€β€Œβ€‹β€β€Œβ€Œβ€‹ο»Ώβ€‹ο»Ώβ€Œβ€‹β€Œβ€‹β€‹β€β€Œβ€Œβ€‹ο»Ώβ€‹ο»Ώβ€Œβ€‹β€Œβ€‹β€‹β€β€Œβ€Œβ€‹ο»Ώβ€‹β€β€‹ο»Ώβ€‹β€β€Œβ€‹β€β€β€‹ο»Ώβ€‹β€‹β€‹ο»Ώβ€Œο»Ώβ€Œο»Ώβ€β€β€‹β€ο»Ώβ€Œβ€Œβ€β€β€Œβ€Œβ€Œβ€‹β€β€Œβ€β€‹β€β€Œβ€ο»Ώβ€Œβ€Œβ€β€β€Œβ€Œβ€Œβ€‹β€‹β€Œβ€Œβ€Œβ€‹β€‹β€β€Œβ€Œβ€‹ο»Ώβ€‹β€β€‹ο»Ώβ€‹β€β€‹β€β€Œβ€Œβ€‹ο»Ώβ€Œβ€Œβ€Œβ€‹β€Œβ€‹β€‹β€ο»Ώβ€β€Œο»Ώβ€‹β€β€Œβ€β€β€Œβ€Œβ€β€‹ο»Ώβ€Œβ€β€β€‹β€Œβ€Œβ€Œβ€‹β€Œβ€β€Œβ€Œβ€Œο»Ώβ€β€‹β€Œο»Ώβ€Œβ€‹β€‹β€β€Œβ€Œβ€‹ο»Ώβ€Œβ€Œβ€Œβ€‹β€‹β€β€Œβ€Œο»Ώο»Ώβ€Œβ€β€ο»Ώβ€Œβ€β€Œβ€Œβ€Œο»Ώβ€β€Œβ€‹β€β€Œβ€Œβ€‹ο»Ώβ€‹ο»Ώβ€Œβ€‹β€Œβ€‹β€‹β€β€Œβ€Œβ€‹ο»Ώβ€‹ο»Ώβ€Œβ€‹β€Œβ€‹β€‹β€β€Œβ€Œβ€‹ο»Ώβ€‹β€β€‹ο»Ώβ€‹β€β€Œβ€‹β€Œβ€‹β€Œβ€β€ο»Ώβ€Œβ€β€Œβ€‹β€Œβ€‹ο»Ώβ€Œβ€‹ο»Ώβ€β€‹β€‹ο»Ώβ€‹β€Œβ€Œβ€Œβ€Œβ€β€Œβ€Œβ€‹β€Œβ€Œβ€ο»Ώβ€Œβ€Œο»Ώβ€Œβ€‹β€Œβ€ο»Ώο»Ώβ€Œο»Ώβ€‹β€Œβ€‹β€β€Œβ€Œβ€‹ο»Ώβ€‹β€β€‹ο»Ώβ€‹β€β€‹β€β€Œβ€Œβ€‹ο»Ώβ€Œβ€Œβ€Œβ€‹β€Œβ€‹β€‹β€ο»Ώβ€β€Œβ€β€‹ο»Ώβ€Œβ€β€β€‹β€Œβ€β€β€Œβ€Œβ€ο»Ώβ€‹β€Œβ€β€Œβ€‹β€Œο»Ώβ€‹β€β€Œβ€β€Œβ€Œβ€Œβ€ο»Ώβ€β€‹β€β€Œβ€Œβ€‹ο»Ώβ€Œβ€Œβ€Œβ€‹β€‹β€β€Œβ€Œο»Ώο»Ώβ€Œβ€β€ο»Ώβ€Œβ€β€Œβ€Œβ€Œο»Ώβ€β€Œβ€‹β€β€Œβ€Œβ€‹ο»Ώβ€‹ο»Ώβ€Œβ€‹β€Œβ€‹β€‹β€β€Œβ€Œβ€‹ο»Ώβ€‹ο»Ώβ€Œβ€‹β€Œβ€‹β€‹β€β€Œβ€Œβ€‹ο»Ώβ€‹β€β€‹ο»Ώβ€‹β€β€‹ο»Ώβ€‹β€Œβ€Œβ€β€‹β€β€‹ο»Ώβ€‹β€β€‹ο»Ώβ€Œβ€β€Œβ€‹β€β€β€Œο»Ώβ€Œβ€Œβ€Œβ€‹β€Œβ€Œβ€Œβ€‹β€β€β€Œβ€Œβ€β€Œβ€Œβ€Œβ€Œβ€β€Œο»Ώβ€Œο»Ώβ€Œβ€‹ο»Ώβ€‹β€‹β€β€Œβ€Œβ€‹ο»Ώβ€‹β€β€‹ο»Ώβ€‹β€β€‹β€β€Œβ€Œβ€‹ο»Ώβ€Œβ€Œβ€Œβ€‹β€Œβ€‹β€‹β€ο»Ώβ€β€Œο»Ώβ€Œβ€‹β€Œβ€β€Œβ€Œβ€Œο»Ώβ€β€‹β€Œο»Ώβ€Œβ€‹β€‹β€β€Œβ€β€Œο»Ώβ€‹β€‹β€Œβ€β€Œβ€Œβ€Œο»Ώβ€‹β€β€Œο»Ώβ€‹ο»Ώβ€Œο»Ώβ€‹β€‹β€Œβ€β€Œβ€Œβ€Œβ€β€‹ο»Ώβ€Œο»Ώβ€Œβ€‹β€Œβ€β€β€Œβ€Œο»Ώβ€Œβ€β€Œβ€β€Œβ€Œβ€‹ο»Ώο»Ώβ€Œβ€Œο»Ώβ€‹β€‹β€Œο»Ώβ€Œβ€Œβ€Œβ€β€‹β€β€Œβ€ο»Ώβ€‹β€Œβ€β€β€Œβ€Œο»Ώβ€‹ο»Ώβ€Œβ€β€β€‹β€Œβ€β€Œβ€Œβ€Œβ€β€Œβ€‹β€‹β€β€‹β€β€Œο»Ώο»Ώβ€Œ which takes in some user inputβ€‹β€‹β€‹β€‹β€Œο»Ώβ€ο»Ώβ€‹β€β€‹β€β€Œβ€ο»Ώο»Ώβ€Œο»Ώβ€‹β€β€Œβ€β€β€Œβ€Œβ€β€Œο»Ώβ€Œβ€β€β€Œβ€Œβ€ο»Ώβ€β€‹β€β€‹β€β€‹ο»Ώβ€β€β€‹β€β€‹β€β€Œο»Ώβ€‹ο»Ώβ€Œβ€β€‹β€Œβ€Œβ€ο»Ώβ€β€Œβ€β€β€Œβ€Œο»Ώβ€Œβ€‹β€Œο»Ώβ€β€Œβ€‹β€ο»Ώβ€β€Œβ€β€β€Œβ€Œβ€ο»Ώο»Ώβ€‹β€β€‹β€β€‹β€ο»Ώβ€‹β€‹β€β€‹β€β€Œβ€β€β€‹β€Œο»Ώβ€‹β€β€Œβ€β€Œβ€Œβ€Œβ€β€Œβ€β€‹β€β€‹β€β€‹ο»Ώβ€β€β€‹β€β€‹β€β€Œβ€β€β€‹β€Œο»Ώβ€Œβ€‹β€Œο»Ώβ€Œβ€‹β€Œο»Ώβ€‹β€‹β€Œο»Ώβ€‹ο»Ώβ€‹ο»Ώβ€β€β€‹β€ο»Ώο»Ώβ€‹β€ο»Ώο»Ώβ€Œβ€β€β€Œβ€Œβ€ο»Ώβ€β€Œο»Ώβ€Œβ€‹β€Œβ€β€Œβ€Œβ€Œβ€ο»Ώβ€‹β€‹ο»Ώβ€Œβ€‹β€‹ο»Ώβ€Œο»Ώβ€‹ο»Ώβ€‹β€Œβ€‹β€ο»Ώβ€β€Œο»Ώβ€‹ο»Ώβ€Œβ€β€‹β€Œβ€Œβ€ο»Ώβ€β€Œβ€β€β€Œβ€Œο»Ώβ€Œβ€‹β€Œο»Ώβ€β€Œβ€‹β€ο»Ώβ€β€Œο»Ώβ€‹ο»Ώβ€Œο»Ώβ€Œβ€‹β€Œο»Ώβ€Œβ€Œβ€Œβ€β€Œβ€‹β€Œβ€β€β€Œβ€Œβ€ο»Ώο»Ώβ€‹β€ο»Ώο»Ώβ€Œβ€β€β€Œβ€Œβ€ο»Ώβ€β€Œο»Ώβ€Œβ€‹β€Œβ€β€Œβ€Œβ€Œβ€ο»Ώβ€β€Œο»Ώβ€Œβ€‹β€‹β€ο»Ώο»Ώβ€Œβ€β€Œβ€Œβ€Œβ€β€Œβ€‹β€Œβ€β€β€Œβ€Œο»Ώβ€Œβ€‹β€‹β€ο»Ώο»Ώβ€Œβ€ο»Ώβ€Œβ€Œβ€ο»Ώο»Ώβ€Œβ€β€Œβ€‹β€Œβ€β€Œβ€Œβ€‹ο»Ώο»Ώβ€Œβ€Œο»Ώβ€‹β€‹β€Œο»Ώβ€‹β€β€Œβ€β€Œβ€Œβ€Œο»Ώβ€‹ο»Ώβ€Œβ€β€Œβ€Œβ€Œβ€ο»Ώβ€β€Œο»Ώβ€Œβ€‹β€Œβ€β€‹β€Œβ€Œο»Ώβ€Œβ€‹β€Œβ€β€β€Œβ€Œβ€ο»Ώο»Ώβ€Œβ€ο»Ώβ€β€‹ο»Ώβ€ο»Ώβ€Œβ€β€β€Œβ€Œβ€β€Œβ€‹β€‹ο»Ώο»Ώβ€Œβ€Œβ€β€Œο»Ώβ€Œο»Ώβ€‹β€‹β€Œβ€β€ο»Ώβ€Œβ€Œβ€Œβ€β€Œβ€β€‹β€Œβ€Œο»Ώβ€Œβ€‹β€Œο»Ώβ€Œβ€Œβ€Œβ€β€Œβ€β€‹ο»Ώβ€Œβ€β€Œβ€Œβ€Œβ€Œβ€Œβ€ο»Ώβ€Œβ€Œβ€Œβ€‹β€Œβ€Œο»Ώβ€Œβ€β€Œο»Ώβ€Œβ€Œβ€Œβ€‹ο»Ώο»Ώβ€Œβ€ο»Ώβ€‹β€Œβ€β€Œβ€β€Œο»Ώβ€β€β€‹ο»Ώβ€Œβ€‹β€Œβ€ο»Ώβ€β€Œβ€‹β€Œο»Ώβ€Œβ€‹ο»Ώο»Ώβ€‹ο»Ώβ€ο»Ώβ€Œο»Ώβ€Œβ€‹β€Œο»Ώβ€β€Œβ€Œο»Ώβ€‹β€‹β€Œβ€β€Œβ€Œβ€‹ο»Ώο»Ώβ€Œβ€Œβ€β€‹β€β€Œβ€ο»Ώβ€‹β€Œβ€ο»Ώο»Ώβ€Œβ€β€Œο»Ώβ€‹ο»Ώβ€ο»Ώβ€Œο»Ώβ€‹β€‹β€Œβ€β€‹β€Œβ€Œο»Ώβ€Œβ€‹β€Œβ€β€β€‹β€‹ο»Ώο»Ώβ€Œβ€Œο»Ώβ€‹β€‹β€Œβ€β€‹β€Œβ€Œβ€β€Œο»Ώβ€Œβ€β€Œβ€Œβ€Œβ€‹β€‹β€β€Œο»Ώβ€Œβ€Œβ€Œβ€β€β€Œβ€Œβ€ο»Ώβ€‹β€Œβ€β€Œβ€‹β€Œβ€β€Œβ€Œβ€Œο»Ώβ€‹β€β€‹β€β€Œβ€Œβ€‹ο»Ώβ€Œβ€Œβ€Œβ€‹β€‹β€β€Œβ€Œο»Ώο»Ώβ€Œβ€β€ο»Ώβ€Œβ€β€Œβ€Œβ€Œο»Ώβ€β€Œβ€‹β€β€Œβ€Œβ€‹ο»Ώβ€‹ο»Ώβ€Œβ€‹β€Œβ€‹β€‹β€β€Œβ€Œβ€‹ο»Ώβ€‹ο»Ώβ€Œβ€‹β€Œβ€‹β€‹β€β€Œβ€Œβ€‹ο»Ώβ€‹β€β€‹ο»Ώβ€‹β€β€Œβ€‹β€β€β€‹ο»Ώβ€‹β€‹β€‹ο»Ώβ€Œο»Ώβ€Œο»Ώβ€β€β€‹β€ο»Ώβ€Œβ€Œβ€β€β€Œβ€Œβ€Œβ€‹β€β€Œβ€β€‹β€β€Œβ€ο»Ώβ€Œβ€Œβ€β€β€Œβ€Œβ€Œβ€‹β€‹β€Œβ€Œβ€Œβ€‹β€‹β€β€Œβ€Œβ€‹ο»Ώβ€‹β€β€‹ο»Ώβ€‹β€β€‹β€β€Œβ€Œβ€‹ο»Ώβ€Œβ€Œβ€Œβ€‹β€Œβ€‹β€‹β€ο»Ώβ€β€Œο»Ώβ€‹β€β€Œβ€β€β€Œβ€Œβ€β€‹ο»Ώβ€Œβ€β€β€‹β€Œβ€Œβ€Œβ€‹β€Œβ€β€Œβ€Œβ€Œο»Ώβ€β€‹β€Œο»Ώβ€Œβ€‹β€‹β€β€Œβ€Œβ€‹ο»Ώβ€Œβ€Œβ€Œβ€‹β€‹β€β€Œβ€Œο»Ώο»Ώβ€Œβ€β€ο»Ώβ€Œβ€β€Œβ€Œβ€Œο»Ώβ€β€Œβ€‹β€β€Œβ€Œβ€‹ο»Ώβ€‹ο»Ώβ€Œβ€‹β€Œβ€‹β€‹β€β€Œβ€Œβ€‹ο»Ώβ€‹ο»Ώβ€Œβ€‹β€Œβ€‹β€‹β€β€Œβ€Œβ€‹ο»Ώβ€‹β€β€‹ο»Ώβ€‹β€β€Œβ€‹β€Œβ€‹β€Œβ€β€ο»Ώβ€Œβ€β€Œβ€‹β€Œβ€‹ο»Ώβ€Œβ€‹ο»Ώβ€β€‹β€‹ο»Ώβ€‹β€Œβ€Œβ€Œβ€Œβ€β€Œβ€Œβ€‹β€Œβ€Œβ€ο»Ώβ€Œβ€Œο»Ώβ€Œβ€‹β€Œβ€ο»Ώο»Ώβ€Œο»Ώβ€‹β€Œβ€‹β€β€Œβ€Œβ€‹ο»Ώβ€‹β€β€‹ο»Ώβ€‹β€β€‹β€β€Œβ€Œβ€‹ο»Ώβ€Œβ€Œβ€Œβ€‹β€Œβ€‹β€‹β€ο»Ώβ€β€Œβ€β€‹ο»Ώβ€Œβ€β€β€‹β€Œβ€β€β€Œβ€Œβ€ο»Ώβ€‹β€Œβ€β€Œβ€‹β€Œο»Ώβ€‹β€β€Œβ€β€Œβ€Œβ€Œβ€ο»Ώβ€β€‹β€β€Œβ€Œβ€‹ο»Ώβ€Œβ€Œβ€Œβ€‹β€‹β€β€Œβ€Œο»Ώο»Ώβ€Œβ€β€ο»Ώβ€Œβ€β€Œβ€Œβ€Œο»Ώβ€β€Œβ€‹β€β€Œβ€Œβ€‹ο»Ώβ€‹ο»Ώβ€Œβ€‹β€Œβ€‹β€‹β€β€Œβ€Œβ€‹ο»Ώβ€‹ο»Ώβ€Œβ€‹β€Œβ€‹β€‹β€β€Œβ€Œβ€‹ο»Ώβ€‹β€β€‹ο»Ώβ€‹β€β€Œβ€‹β€Œβ€β€Œβ€Œβ€‹β€Œβ€Œο»Ώβ€‹β€‹β€‹ο»Ώβ€‹β€β€Œβ€β€‹ο»Ώβ€Œβ€‹β€Œβ€Œβ€Œβ€Œβ€Œβ€β€‹ο»Ώβ€‹β€β€Œβ€‹β€Œβ€β€Œβ€Œβ€Œβ€β€Œβ€β€ο»Ώβ€‹ο»Ώβ€Œο»Ώβ€‹β€β€Œβ€Œβ€‹ο»Ώβ€‹β€β€‹ο»Ώβ€‹β€β€‹β€β€Œβ€Œβ€‹ο»Ώβ€Œβ€Œβ€Œβ€‹β€Œβ€‹β€‹β€ο»Ώβ€β€Œο»Ώβ€Œβ€‹β€Œβ€β€Œβ€Œβ€Œο»Ώβ€β€‹β€Œο»Ώβ€Œβ€‹β€‹ο»Ώο»Ώο»Ώβ€Œβ€β€‹β€β€Œβ€β€‹β€Œβ€Œο»Ώβ€‹ο»Ώβ€Œβ€β€Œβ€Œβ€Œβ€Œβ€Œβ€Œβ€Œο»Ώβ€‹β€β€Œβ€ο»Ώβ€‹β€‹ο»Ώο»Ώβ€Œβ€Œβ€β€β€‹β€Œο»Ώβ€Œβ€‹β€Œο»Ώβ€Œβ€‹β€Œο»Ώβ€‹β€‹β€Œο»Ώβ€‹ο»Ώβ€‹β€β€Œβ€Œβ€‹ο»Ώβ€‹ο»Ώβ€Œβ€‹β€‹β€Œβ€‹β€β€Œβ€Œβ€‹ο»Ώβ€‹β€β€Œβ€‹β€Œβ€β€‹β€β€Œβ€Œβ€‹ο»Ώβ€‹β€β€Œβ€‹β€Œβ€β€Œβ€β€β€Œβ€Œβ€ο»Ώβ€β€Œο»Ώβ€Œβ€‹β€Œβ€β€Œβ€Œβ€Œβ€ο»Ώβ€‹β€‹ο»Ώβ€Œβ€‹β€‹ο»Ώβ€Œο»Ώβ€‹ο»Ώβ€‹β€Œβ€‹β€ο»Ώβ€β€Œο»Ώβ€‹ο»Ώβ€Œβ€β€‹β€Œβ€Œβ€ο»Ώβ€β€Œβ€β€β€Œβ€Œο»Ώβ€Œβ€‹β€Œο»Ώβ€β€Œβ€‹β€ο»Ώβ€β€Œο»Ώβ€‹ο»Ώβ€Œο»Ώβ€Œβ€‹β€Œο»Ώβ€Œβ€Œβ€Œβ€β€Œβ€‹β€Œβ€β€β€Œβ€Œβ€ο»Ώο»Ώβ€‹β€β€Œβ€β€Œβ€β€β€Œβ€Œβ€β€Œβ€‹β€‹ο»Ώο»Ώβ€Œβ€Œβ€β€Œο»Ώβ€Œο»Ώβ€‹β€‹β€Œβ€β€ο»Ώβ€Œβ€Œβ€Œβ€β€Œβ€β€‹β€Œβ€Œο»Ώβ€Œβ€‹β€Œο»Ώβ€Œβ€Œβ€Œβ€β€Œβ€β€‹ο»Ώβ€Œβ€β€Œβ€Œβ€Œβ€Œβ€Œβ€ο»Ώβ€Œβ€Œβ€Œβ€‹β€Œβ€Œο»Ώβ€Œβ€β€Œο»Ώβ€Œβ€Œβ€Œβ€‹ο»Ώο»Ώβ€Œβ€ο»Ώβ€‹β€Œβ€β€Œβ€β€Œο»Ώβ€β€β€‹ο»Ώβ€Œβ€‹β€Œβ€ο»Ώβ€β€Œβ€‹β€Œο»Ώβ€Œβ€‹ο»Ώο»Ώβ€‹β€β€Œβ€β€Œο»Ώβ€Œβ€‹β€Œο»Ώβ€β€Œβ€Œο»Ώβ€‹β€‹β€Œβ€β€Œβ€Œβ€‹ο»Ώο»Ώβ€Œβ€Œβ€β€‹β€β€Œβ€ο»Ώβ€‹β€Œβ€ο»Ώο»Ώβ€Œβ€β€Œο»Ώβ€‹β€β€Œβ€β€Œο»Ώβ€‹β€‹β€Œβ€β€‹β€Œβ€Œο»Ώβ€Œβ€‹β€Œβ€β€β€‹β€‹ο»Ώο»Ώβ€Œβ€Œο»Ώβ€‹β€‹β€Œβ€β€‹β€Œβ€Œβ€β€Œο»Ώβ€Œβ€β€Œβ€Œβ€Œβ€‹β€‹β€β€Œο»Ώβ€Œβ€Œβ€Œβ€β€β€Œβ€Œβ€ο»Ώβ€‹β€Œβ€β€Œβ€‹β€Œβ€β€Œβ€Œβ€Œο»Ώβ€‹β€β€‹β€β€Œβ€Œβ€‹ο»Ώβ€Œβ€Œβ€Œβ€‹β€‹β€β€Œβ€Œο»Ώο»Ώβ€Œβ€β€ο»Ώβ€Œβ€β€Œβ€Œβ€Œο»Ώβ€β€Œβ€‹β€β€Œβ€Œβ€‹ο»Ώβ€‹ο»Ώβ€Œβ€‹β€Œβ€‹β€‹β€β€Œβ€Œβ€‹ο»Ώβ€‹ο»Ώβ€Œβ€‹β€Œβ€‹β€‹β€β€Œβ€Œβ€‹ο»Ώβ€‹β€β€‹ο»Ώβ€‹β€β€Œβ€‹β€β€β€‹ο»Ώβ€‹β€‹β€‹ο»Ώβ€Œο»Ώβ€Œο»Ώβ€β€β€‹β€ο»Ώβ€Œβ€Œβ€β€β€Œβ€Œβ€Œβ€‹β€β€Œβ€β€‹β€β€Œβ€ο»Ώβ€Œβ€Œβ€β€β€Œβ€Œβ€Œβ€‹β€‹β€Œβ€Œβ€Œβ€‹β€‹β€β€Œβ€Œβ€‹ο»Ώβ€‹β€β€‹ο»Ώβ€‹β€β€‹β€β€Œβ€Œβ€‹ο»Ώβ€Œβ€Œβ€Œβ€‹β€Œβ€‹β€‹β€ο»Ώβ€β€Œο»Ώβ€‹β€β€Œβ€β€β€Œβ€Œβ€β€‹ο»Ώβ€Œβ€β€β€‹β€Œβ€Œβ€Œβ€‹β€Œβ€β€Œβ€Œβ€Œο»Ώβ€β€‹β€Œο»Ώβ€Œβ€‹β€‹β€β€Œβ€Œβ€‹ο»Ώβ€Œβ€Œβ€Œβ€‹β€‹β€β€Œβ€Œο»Ώο»Ώβ€Œβ€β€ο»Ώβ€Œβ€β€Œβ€Œβ€Œο»Ώβ€β€Œβ€‹β€β€Œβ€Œβ€‹ο»Ώβ€‹ο»Ώβ€Œβ€‹β€Œβ€‹β€‹β€β€Œβ€Œβ€‹ο»Ώβ€‹ο»Ώβ€Œβ€‹β€Œβ€‹β€‹β€β€Œβ€Œβ€‹ο»Ώβ€‹β€β€‹ο»Ώβ€‹β€β€Œβ€‹β€Œβ€‹β€Œβ€β€ο»Ώβ€Œβ€β€Œβ€‹β€Œβ€‹ο»Ώβ€Œβ€‹ο»Ώβ€β€‹β€‹ο»Ώβ€‹β€Œβ€Œβ€Œβ€Œβ€β€Œβ€Œβ€‹β€Œβ€Œβ€ο»Ώβ€Œβ€Œο»Ώβ€Œβ€‹β€Œβ€ο»Ώο»Ώβ€Œο»Ώβ€‹β€Œβ€‹β€β€Œβ€Œβ€‹ο»Ώβ€‹β€β€‹ο»Ώβ€‹β€β€‹β€β€Œβ€Œβ€‹ο»Ώβ€Œβ€Œβ€Œβ€‹β€Œβ€‹β€‹β€ο»Ώβ€β€Œβ€β€‹ο»Ώβ€Œβ€β€β€‹β€Œβ€β€β€Œβ€Œβ€ο»Ώβ€‹β€Œβ€β€Œβ€‹β€Œο»Ώβ€‹β€β€Œβ€β€Œβ€Œβ€Œβ€ο»Ώβ€β€‹β€β€Œβ€Œβ€‹ο»Ώβ€Œβ€Œβ€Œβ€‹β€‹β€β€Œβ€Œο»Ώο»Ώβ€Œβ€β€ο»Ώβ€Œβ€β€Œβ€Œβ€Œο»Ώβ€β€Œβ€‹β€β€Œβ€Œβ€‹ο»Ώβ€‹ο»Ώβ€Œβ€‹β€Œβ€‹β€‹β€β€Œβ€Œβ€‹ο»Ώβ€‹ο»Ώβ€Œβ€‹β€Œβ€‹β€‹β€β€Œβ€Œβ€‹ο»Ώβ€‹β€β€‹ο»Ώβ€‹β€β€Œβ€‹β€Œβ€β€Œβ€Œβ€‹β€Œβ€Œο»Ώβ€‹β€‹β€‹ο»Ώβ€‹β€β€Œβ€β€‹ο»Ώβ€Œβ€‹β€Œβ€Œβ€Œβ€Œβ€Œβ€β€‹ο»Ώβ€‹β€β€Œβ€‹β€Œβ€β€Œβ€Œβ€Œβ€β€Œβ€β€ο»Ώβ€‹ο»Ώβ€Œο»Ώβ€‹β€β€Œβ€Œβ€‹ο»Ώβ€‹β€β€‹ο»Ώβ€‹β€β€‹β€β€Œβ€Œβ€‹ο»Ώβ€Œβ€Œβ€Œβ€‹β€Œβ€‹β€‹β€ο»Ώβ€β€Œο»Ώβ€Œβ€‹β€Œβ€β€Œβ€Œβ€Œο»Ώβ€β€‹β€Œο»Ώβ€Œβ€‹β€‹β€β€Œβ€β€Œο»Ώβ€‹β€‹β€Œβ€β€Œβ€Œβ€Œο»Ώβ€‹β€β€Œο»Ώβ€‹ο»Ώβ€Œο»Ώβ€‹β€‹β€Œβ€β€Œβ€Œβ€Œβ€β€‹ο»Ώβ€Œο»Ώβ€Œβ€‹β€Œβ€β€β€Œβ€Œο»Ώβ€Œβ€β€Œβ€β€Œβ€Œβ€‹ο»Ώο»Ώβ€Œβ€Œο»Ώβ€‹β€‹β€Œο»Ώβ€Œβ€Œβ€Œβ€β€‹β€β€Œβ€ο»Ώβ€‹β€Œβ€β€β€Œβ€Œο»Ώβ€‹ο»Ώβ€Œβ€β€β€‹β€Œβ€β€Œβ€Œβ€Œβ€β€Œβ€‹β€‹β€β€‹β€β€Œο»Ώο»Ώβ€Œ
  • This user input is then passed to an interesting function, β€‹β€‹β€‹β€‹β€Œο»Ώβ€ο»Ώβ€‹β€β€‹β€β€Œβ€ο»Ώο»Ώβ€Œο»Ώβ€‹β€β€Œβ€β€β€Œβ€Œβ€β€Œο»Ώβ€Œβ€β€β€Œβ€Œβ€ο»Ώβ€β€‹β€β€‹β€β€‹ο»Ώβ€β€β€‹β€β€‹β€β€Œο»Ώβ€‹ο»Ώβ€Œβ€β€‹β€Œβ€Œβ€ο»Ώβ€β€Œβ€β€β€Œβ€Œο»Ώβ€Œβ€‹β€Œο»Ώβ€β€Œβ€‹β€ο»Ώβ€β€Œβ€β€β€Œβ€Œβ€ο»Ώο»Ώβ€‹β€β€‹β€β€‹β€ο»Ώβ€‹β€‹β€β€‹β€β€Œβ€β€β€‹β€Œο»Ώβ€‹β€β€Œβ€β€Œβ€Œβ€Œβ€β€Œβ€β€‹β€β€‹β€β€‹ο»Ώβ€β€β€‹β€β€‹β€β€Œβ€β€β€‹β€Œο»Ώβ€Œβ€‹β€Œο»Ώβ€Œβ€‹β€Œο»Ώβ€‹β€‹β€Œο»Ώβ€‹ο»Ώβ€‹ο»Ώβ€β€β€‹β€ο»Ώο»Ώβ€‹β€ο»Ώο»Ώβ€Œβ€β€β€Œβ€Œβ€ο»Ώβ€β€Œο»Ώβ€Œβ€‹β€Œβ€β€Œβ€Œβ€Œβ€ο»Ώβ€‹β€‹ο»Ώβ€Œβ€‹β€‹ο»Ώβ€Œο»Ώβ€‹ο»Ώβ€‹β€Œβ€‹β€ο»Ώβ€β€Œο»Ώβ€‹ο»Ώβ€Œβ€β€‹β€Œβ€Œβ€ο»Ώβ€β€Œβ€β€β€Œβ€Œο»Ώβ€Œβ€‹β€Œο»Ώβ€β€Œβ€‹β€ο»Ώβ€β€Œο»Ώβ€‹ο»Ώβ€Œο»Ώβ€Œβ€‹β€Œο»Ώβ€Œβ€Œβ€Œβ€β€Œβ€‹β€Œβ€β€β€Œβ€Œβ€ο»Ώο»Ώβ€‹β€ο»Ώο»Ώβ€Œβ€β€β€Œβ€Œβ€ο»Ώβ€β€Œο»Ώβ€Œβ€‹β€Œβ€β€Œβ€Œβ€Œβ€ο»Ώβ€β€Œο»Ώβ€Œβ€‹β€‹β€ο»Ώο»Ώβ€Œβ€β€Œβ€Œβ€Œβ€β€Œβ€‹β€Œβ€β€β€Œβ€Œο»Ώβ€Œβ€‹β€‹β€ο»Ώο»Ώβ€Œβ€ο»Ώβ€Œβ€Œβ€ο»Ώο»Ώβ€Œβ€β€Œβ€‹β€Œβ€β€Œβ€Œβ€‹ο»Ώο»Ώβ€Œβ€Œο»Ώβ€‹β€‹β€Œο»Ώβ€‹β€β€Œβ€β€Œβ€Œβ€Œο»Ώβ€‹ο»Ώβ€Œβ€β€Œβ€Œβ€Œβ€ο»Ώβ€β€Œο»Ώβ€Œβ€‹β€Œβ€β€‹β€Œβ€Œο»Ώβ€Œβ€‹β€Œβ€β€β€Œβ€Œβ€ο»Ώο»Ώβ€Œβ€ο»Ώβ€β€‹ο»Ώβ€ο»Ώβ€Œβ€β€β€Œβ€Œβ€β€Œβ€‹β€‹ο»Ώο»Ώβ€Œβ€Œβ€β€Œο»Ώβ€Œο»Ώβ€‹β€‹β€Œβ€β€ο»Ώβ€Œβ€Œβ€Œβ€β€Œβ€β€‹β€Œβ€Œο»Ώβ€Œβ€‹β€Œο»Ώβ€Œβ€Œβ€Œβ€β€Œβ€β€‹ο»Ώβ€Œβ€β€Œβ€Œβ€Œβ€Œβ€Œβ€ο»Ώβ€Œβ€Œβ€Œβ€‹β€Œβ€Œο»Ώβ€Œβ€β€Œο»Ώβ€Œβ€Œβ€Œβ€‹ο»Ώο»Ώβ€Œβ€ο»Ώβ€‹β€Œβ€β€Œβ€β€Œο»Ώβ€β€β€‹ο»Ώβ€Œβ€‹β€Œβ€ο»Ώβ€β€Œβ€‹β€Œο»Ώβ€Œβ€‹ο»Ώο»Ώβ€‹ο»Ώβ€ο»Ώβ€Œο»Ώβ€Œβ€‹β€Œο»Ώβ€β€Œβ€Œο»Ώβ€‹β€‹β€Œβ€β€Œβ€Œβ€‹ο»Ώο»Ώβ€Œβ€Œβ€β€‹β€β€Œβ€ο»Ώβ€‹β€Œβ€ο»Ώο»Ώβ€Œβ€β€Œο»Ώβ€‹ο»Ώβ€ο»Ώβ€Œο»Ώβ€‹β€‹β€Œβ€β€‹β€Œβ€Œο»Ώβ€Œβ€‹β€Œβ€β€β€‹β€‹ο»Ώο»Ώβ€Œβ€Œο»Ώβ€‹β€‹β€Œβ€β€‹β€Œβ€Œβ€β€Œο»Ώβ€Œβ€β€Œβ€Œβ€Œβ€‹β€‹β€β€Œο»Ώβ€Œβ€Œβ€Œβ€β€β€Œβ€Œβ€ο»Ώβ€‹β€Œβ€β€Œβ€‹β€Œβ€β€Œβ€Œβ€Œο»Ώβ€‹β€β€‹β€β€Œβ€Œβ€‹ο»Ώβ€Œβ€Œβ€Œβ€‹β€‹β€β€Œβ€Œο»Ώο»Ώβ€Œβ€β€ο»Ώβ€Œβ€β€Œβ€Œβ€Œο»Ώβ€β€Œβ€‹β€β€Œβ€Œβ€‹ο»Ώβ€‹ο»Ώβ€Œβ€‹β€Œβ€‹β€‹β€β€Œβ€Œβ€‹ο»Ώβ€‹ο»Ώβ€Œβ€‹β€Œβ€‹β€‹β€β€Œβ€Œβ€‹ο»Ώβ€‹β€β€‹ο»Ώβ€‹β€β€Œβ€‹β€β€β€‹ο»Ώβ€‹β€‹β€‹ο»Ώβ€Œο»Ώβ€Œο»Ώβ€β€β€‹β€ο»Ώβ€Œβ€Œβ€β€β€Œβ€Œβ€Œβ€‹β€β€Œβ€β€‹β€β€Œβ€ο»Ώβ€Œβ€Œβ€β€β€Œβ€Œβ€Œβ€‹β€‹β€Œβ€Œβ€Œβ€‹β€‹β€β€Œβ€Œβ€‹ο»Ώβ€‹β€β€‹ο»Ώβ€‹β€β€‹β€β€Œβ€Œβ€‹ο»Ώβ€Œβ€Œβ€Œβ€‹β€Œβ€‹β€‹β€ο»Ώβ€β€Œο»Ώβ€‹β€β€Œβ€β€β€Œβ€Œβ€β€‹ο»Ώβ€Œβ€β€β€‹β€Œβ€Œβ€Œβ€‹β€Œβ€β€Œβ€Œβ€Œο»Ώβ€β€‹β€Œο»Ώβ€Œβ€‹β€‹β€β€Œβ€Œβ€‹ο»Ώβ€Œβ€Œβ€Œβ€‹β€‹β€β€Œβ€Œο»Ώο»Ώβ€Œβ€β€ο»Ώβ€Œβ€β€Œβ€Œβ€Œο»Ώβ€β€Œβ€‹β€β€Œβ€Œβ€‹ο»Ώβ€‹ο»Ώβ€Œβ€‹β€Œβ€‹β€‹β€β€Œβ€Œβ€‹ο»Ώβ€‹ο»Ώβ€Œβ€‹β€Œβ€‹β€‹β€β€Œβ€Œβ€‹ο»Ώβ€‹β€β€‹ο»Ώβ€‹β€β€Œβ€‹β€‹β€β€Œβ€ο»Ώβ€Œβ€Œο»Ώβ€Œβ€‹β€Œβ€Œβ€‹β€Œβ€Œο»Ώβ€β€‹β€Œβ€Œβ€‹β€Œβ€Œβ€ο»Ώο»Ώβ€Œο»Ώβ€‹ο»Ώβ€Œο»Ώβ€‹β€‹β€Œβ€ο»Ώο»Ώβ€Œο»Ώβ€β€‹β€Œβ€β€β€Œβ€‹β€β€Œβ€Œβ€‹ο»Ώβ€‹β€β€‹ο»Ώβ€‹β€β€‹β€β€Œβ€Œβ€‹ο»Ώβ€Œβ€Œβ€Œβ€‹β€Œβ€‹β€‹β€ο»Ώβ€β€Œβ€β€‹ο»Ώβ€Œβ€β€β€‹β€Œβ€β€β€Œβ€Œβ€ο»Ώβ€‹β€Œβ€β€Œβ€‹β€Œο»Ώβ€‹β€β€Œβ€β€Œβ€Œβ€Œβ€ο»Ώβ€β€‹β€β€Œβ€Œβ€‹ο»Ώβ€Œβ€Œβ€Œβ€‹β€‹β€β€Œβ€Œο»Ώο»Ώβ€Œβ€β€ο»Ώβ€Œβ€β€Œβ€Œβ€Œο»Ώβ€β€Œβ€‹β€β€Œβ€Œβ€‹ο»Ώβ€‹ο»Ώβ€Œβ€‹β€Œβ€‹β€‹β€β€Œβ€Œβ€‹ο»Ώβ€‹ο»Ώβ€Œβ€‹β€Œβ€‹β€‹β€β€Œβ€Œβ€‹ο»Ώβ€‹β€β€‹ο»Ώβ€‹β€β€Œβ€β€β€‹β€Œβ€‹ο»Ώβ€Œβ€Œο»Ώβ€‹ο»Ώβ€Œβ€β€Œβ€Œβ€‹ο»Ώβ€‹β€β€‹ο»Ώβ€‹β€β€Œο»Ώβ€β€‹β€Œο»Ώβ€Œβ€β€Œβ€β€Œο»Ώβ€Œβ€‹ο»Ώβ€Œβ€Œβ€Œβ€Œβ€‹β€Œο»Ώβ€β€Œβ€‹β€β€Œβ€Œβ€‹ο»Ώβ€‹β€β€‹ο»Ώβ€‹β€β€‹β€β€Œβ€Œβ€‹ο»Ώβ€Œβ€Œβ€Œβ€‹β€Œβ€‹β€‹β€ο»Ώβ€β€Œο»Ώβ€Œβ€‹β€Œβ€β€Œβ€Œβ€Œο»Ώβ€β€‹β€Œο»Ώβ€Œβ€‹β€‹ο»Ώο»Ώο»Ώβ€Œβ€β€‹β€β€Œβ€β€‹β€Œβ€Œο»Ώβ€‹ο»Ώβ€Œβ€β€Œβ€Œβ€Œβ€Œβ€Œβ€Œβ€Œο»Ώβ€‹β€β€Œβ€ο»Ώβ€‹β€‹ο»Ώο»Ώβ€Œβ€Œβ€β€β€‹β€Œο»Ώβ€Œβ€‹β€Œο»Ώβ€Œβ€‹β€Œο»Ώβ€‹β€‹β€Œο»Ώβ€‹ο»Ώβ€‹β€β€Œβ€Œβ€‹ο»Ώβ€‹ο»Ώβ€Œβ€‹β€‹β€Œβ€‹β€β€Œβ€Œβ€‹ο»Ώβ€‹β€β€Œβ€‹β€Œβ€β€‹β€β€Œβ€Œβ€‹ο»Ώβ€‹β€β€Œβ€‹β€Œβ€β€Œβ€β€β€Œβ€Œβ€ο»Ώβ€β€Œο»Ώβ€Œβ€‹β€Œβ€β€Œβ€Œβ€Œβ€ο»Ώβ€‹β€‹ο»Ώβ€Œβ€‹β€‹ο»Ώβ€Œο»Ώβ€‹ο»Ώβ€‹β€Œβ€‹β€ο»Ώβ€β€Œο»Ώβ€‹ο»Ώβ€Œβ€β€‹β€Œβ€Œβ€ο»Ώβ€β€Œβ€β€β€Œβ€Œο»Ώβ€Œβ€‹β€Œο»Ώβ€β€Œβ€‹β€ο»Ώβ€β€Œο»Ώβ€‹ο»Ώβ€Œο»Ώβ€Œβ€‹β€Œο»Ώβ€Œβ€Œβ€Œβ€β€Œβ€‹β€Œβ€β€β€Œβ€Œβ€ο»Ώο»Ώβ€‹β€β€Œβ€β€Œβ€β€β€Œβ€Œβ€β€Œβ€‹β€‹ο»Ώο»Ώβ€Œβ€Œβ€β€Œο»Ώβ€Œο»Ώβ€‹β€‹β€Œβ€β€ο»Ώβ€Œβ€Œβ€Œβ€β€Œβ€β€‹β€Œβ€Œο»Ώβ€Œβ€‹β€Œο»Ώβ€Œβ€Œβ€Œβ€β€Œβ€β€‹ο»Ώβ€Œβ€β€Œβ€Œβ€Œβ€Œβ€Œβ€ο»Ώβ€Œβ€Œβ€Œβ€‹β€Œβ€Œο»Ώβ€Œβ€β€Œο»Ώβ€Œβ€Œβ€Œβ€‹ο»Ώο»Ώβ€Œβ€ο»Ώβ€‹β€Œβ€β€Œβ€β€Œο»Ώβ€β€β€‹ο»Ώβ€Œβ€‹β€Œβ€ο»Ώβ€β€Œβ€‹β€Œο»Ώβ€Œβ€‹ο»Ώο»Ώβ€‹β€β€Œβ€β€Œο»Ώβ€Œβ€‹β€Œο»Ώβ€β€Œβ€Œο»Ώβ€‹β€‹β€Œβ€β€Œβ€Œβ€‹ο»Ώο»Ώβ€Œβ€Œβ€β€‹β€β€Œβ€ο»Ώβ€‹β€Œβ€ο»Ώο»Ώβ€Œβ€β€Œο»Ώβ€‹β€β€Œβ€β€Œο»Ώβ€‹β€‹β€Œβ€β€‹β€Œβ€Œο»Ώβ€Œβ€‹β€Œβ€β€β€‹β€‹ο»Ώο»Ώβ€Œβ€Œο»Ώβ€‹β€‹β€Œβ€β€‹β€Œβ€Œβ€β€Œο»Ώβ€Œβ€β€Œβ€Œβ€Œβ€‹β€‹β€β€Œο»Ώβ€Œβ€Œβ€Œβ€β€β€Œβ€Œβ€ο»Ώβ€‹β€Œβ€β€Œβ€‹β€Œβ€β€Œβ€Œβ€Œο»Ώβ€‹β€β€‹β€β€Œβ€Œβ€‹ο»Ώβ€Œβ€Œβ€Œβ€‹β€‹β€β€Œβ€Œο»Ώο»Ώβ€Œβ€β€ο»Ώβ€Œβ€β€Œβ€Œβ€Œο»Ώβ€β€Œβ€‹β€β€Œβ€Œβ€‹ο»Ώβ€‹ο»Ώβ€Œβ€‹β€Œβ€‹β€‹β€β€Œβ€Œβ€‹ο»Ώβ€‹ο»Ώβ€Œβ€‹β€Œβ€‹β€‹β€β€Œβ€Œβ€‹ο»Ώβ€‹β€β€‹ο»Ώβ€‹β€β€Œβ€‹β€β€β€‹ο»Ώβ€‹β€‹β€‹ο»Ώβ€Œο»Ώβ€Œο»Ώβ€β€β€‹β€ο»Ώβ€Œβ€Œβ€β€β€Œβ€Œβ€Œβ€‹β€β€Œβ€β€‹β€β€Œβ€ο»Ώβ€Œβ€Œβ€β€β€Œβ€Œβ€Œβ€‹β€‹β€Œβ€Œβ€Œβ€‹β€‹β€β€Œβ€Œβ€‹ο»Ώβ€‹β€β€‹ο»Ώβ€‹β€β€‹β€β€Œβ€Œβ€‹ο»Ώβ€Œβ€Œβ€Œβ€‹β€Œβ€‹β€‹β€ο»Ώβ€β€Œο»Ώβ€‹β€β€Œβ€β€β€Œβ€Œβ€β€‹ο»Ώβ€Œβ€β€β€‹β€Œβ€Œβ€Œβ€‹β€Œβ€β€Œβ€Œβ€Œο»Ώβ€β€‹β€Œο»Ώβ€Œβ€‹β€‹β€β€Œβ€Œβ€‹ο»Ώβ€Œβ€Œβ€Œβ€‹β€‹β€β€Œβ€Œο»Ώο»Ώβ€Œβ€β€ο»Ώβ€Œβ€β€Œβ€Œβ€Œο»Ώβ€β€Œβ€‹β€β€Œβ€Œβ€‹ο»Ώβ€‹ο»Ώβ€Œβ€‹β€Œβ€‹β€‹β€β€Œβ€Œβ€‹ο»Ώβ€‹ο»Ώβ€Œβ€‹β€Œβ€‹β€‹β€β€Œβ€Œβ€‹ο»Ώβ€‹β€β€‹ο»Ώβ€‹β€β€Œβ€‹β€‹β€β€Œβ€ο»Ώβ€Œβ€Œο»Ώβ€Œβ€‹β€Œβ€Œβ€‹β€Œβ€Œο»Ώβ€β€‹β€Œβ€Œβ€‹β€Œβ€Œβ€ο»Ώο»Ώβ€Œο»Ώβ€‹ο»Ώβ€Œο»Ώβ€‹β€‹β€Œβ€ο»Ώο»Ώβ€Œο»Ώβ€β€‹β€Œβ€β€β€Œβ€‹β€β€Œβ€Œβ€‹ο»Ώβ€‹β€β€‹ο»Ώβ€‹β€β€‹β€β€Œβ€Œβ€‹ο»Ώβ€Œβ€Œβ€Œβ€‹β€Œβ€‹β€‹β€ο»Ώβ€β€Œβ€β€‹ο»Ώβ€Œβ€β€β€‹β€Œβ€β€β€Œβ€Œβ€ο»Ώβ€‹β€Œβ€β€Œβ€‹β€Œο»Ώβ€‹β€β€Œβ€β€Œβ€Œβ€Œβ€ο»Ώβ€β€‹β€β€Œβ€Œβ€‹ο»Ώβ€Œβ€Œβ€Œβ€‹β€‹β€β€Œβ€Œο»Ώο»Ώβ€Œβ€β€ο»Ώβ€Œβ€β€Œβ€Œβ€Œο»Ώβ€β€Œβ€‹β€β€Œβ€Œβ€‹ο»Ώβ€‹ο»Ώβ€Œβ€‹β€Œβ€‹β€‹β€β€Œβ€Œβ€‹ο»Ώβ€‹ο»Ώβ€Œβ€‹β€Œβ€‹β€‹β€β€Œβ€Œβ€‹ο»Ώβ€‹β€β€‹ο»Ώβ€‹β€β€Œβ€β€β€‹β€Œβ€‹ο»Ώβ€Œβ€Œο»Ώβ€‹ο»Ώβ€Œβ€β€Œβ€Œβ€‹ο»Ώβ€‹β€β€‹ο»Ώβ€‹β€β€Œο»Ώβ€β€‹β€Œο»Ώβ€Œβ€β€Œβ€β€Œο»Ώβ€Œβ€‹ο»Ώβ€Œβ€Œβ€Œβ€Œβ€‹β€Œο»Ώβ€β€Œβ€‹β€β€Œβ€Œβ€‹ο»Ώβ€‹β€β€‹ο»Ώβ€‹β€β€‹β€β€Œβ€Œβ€‹ο»Ώβ€Œβ€Œβ€Œβ€‹β€Œβ€‹β€‹β€ο»Ώβ€β€Œο»Ώβ€Œβ€‹β€Œβ€β€Œβ€Œβ€Œο»Ώβ€β€‹β€Œο»Ώβ€Œβ€‹β€‹β€β€Œβ€β€Œο»Ώβ€‹β€‹β€Œβ€β€Œβ€Œβ€Œο»Ώβ€‹β€β€Œο»Ώβ€‹ο»Ώβ€Œο»Ώβ€‹β€‹β€Œβ€β€Œβ€Œβ€Œβ€β€‹ο»Ώβ€Œο»Ώβ€Œβ€‹β€Œβ€β€β€Œβ€Œο»Ώβ€Œβ€β€Œβ€β€Œβ€Œβ€‹ο»Ώο»Ώβ€Œβ€Œο»Ώβ€‹β€‹β€Œο»Ώβ€Œβ€Œβ€Œβ€β€‹β€β€Œβ€ο»Ώβ€‹β€Œβ€β€β€Œβ€Œο»Ώβ€‹ο»Ώβ€Œβ€β€β€‹β€Œβ€β€Œβ€Œβ€Œβ€β€Œβ€‹β€‹β€β€‹β€β€Œο»Ώο»Ώβ€Œwhat_is_my_purposeβ€‹β€‹β€‹β€‹β€Œο»Ώβ€ο»Ώβ€‹β€β€‹β€β€Œβ€ο»Ώο»Ώβ€Œο»Ώβ€‹β€β€Œβ€β€β€Œβ€Œβ€β€Œο»Ώβ€Œβ€β€β€Œβ€Œβ€ο»Ώβ€β€‹β€β€‹β€β€‹ο»Ώβ€β€β€‹β€β€‹β€β€Œο»Ώβ€‹ο»Ώβ€Œβ€β€‹β€Œβ€Œβ€ο»Ώβ€β€Œβ€β€β€Œβ€Œο»Ώβ€Œβ€‹β€Œο»Ώβ€β€Œβ€‹β€ο»Ώβ€β€Œβ€β€β€Œβ€Œβ€ο»Ώο»Ώβ€‹β€β€‹β€β€‹β€ο»Ώβ€‹β€‹β€β€‹β€β€Œβ€β€β€‹β€Œο»Ώβ€‹β€β€Œβ€β€Œβ€Œβ€Œβ€β€Œβ€β€‹β€β€‹β€β€‹ο»Ώβ€β€β€‹β€β€‹β€β€Œβ€β€β€‹β€Œο»Ώβ€Œβ€‹β€Œο»Ώβ€Œβ€‹β€Œο»Ώβ€‹β€‹β€Œο»Ώβ€‹ο»Ώβ€‹ο»Ώβ€β€β€‹β€ο»Ώο»Ώβ€‹β€ο»Ώο»Ώβ€Œβ€β€β€Œβ€Œβ€ο»Ώβ€β€Œο»Ώβ€Œβ€‹β€Œβ€β€Œβ€Œβ€Œβ€ο»Ώβ€‹β€‹ο»Ώβ€Œβ€‹β€‹ο»Ώβ€Œο»Ώβ€‹ο»Ώβ€‹β€Œβ€‹β€ο»Ώβ€β€Œο»Ώβ€‹ο»Ώβ€Œβ€β€‹β€Œβ€Œβ€ο»Ώβ€β€Œβ€β€β€Œβ€Œο»Ώβ€Œβ€‹β€Œο»Ώβ€β€Œβ€‹β€ο»Ώβ€β€Œο»Ώβ€‹ο»Ώβ€Œο»Ώβ€Œβ€‹β€Œο»Ώβ€Œβ€Œβ€Œβ€β€Œβ€‹β€Œβ€β€β€Œβ€Œβ€ο»Ώο»Ώβ€‹β€ο»Ώο»Ώβ€Œβ€β€β€Œβ€Œβ€ο»Ώβ€β€Œο»Ώβ€Œβ€‹β€Œβ€β€Œβ€Œβ€Œβ€ο»Ώβ€β€Œο»Ώβ€Œβ€‹β€‹β€ο»Ώο»Ώβ€Œβ€β€Œβ€Œβ€Œβ€β€Œβ€‹β€Œβ€β€β€Œβ€Œο»Ώβ€Œβ€‹β€‹β€ο»Ώο»Ώβ€Œβ€ο»Ώβ€Œβ€Œβ€ο»Ώο»Ώβ€Œβ€β€Œβ€‹β€Œβ€β€Œβ€Œβ€‹ο»Ώο»Ώβ€Œβ€Œο»Ώβ€‹β€‹β€Œο»Ώβ€‹β€β€Œβ€β€Œβ€Œβ€Œο»Ώβ€‹ο»Ώβ€Œβ€β€Œβ€Œβ€Œβ€ο»Ώβ€β€Œο»Ώβ€Œβ€‹β€Œβ€β€‹β€Œβ€Œο»Ώβ€Œβ€‹β€Œβ€β€β€Œβ€Œβ€ο»Ώο»Ώβ€Œβ€ο»Ώβ€β€‹ο»Ώβ€ο»Ώβ€Œβ€β€β€Œβ€Œβ€β€Œβ€‹β€‹ο»Ώο»Ώβ€Œβ€Œβ€β€Œο»Ώβ€Œο»Ώβ€‹β€‹β€Œβ€β€ο»Ώβ€Œβ€Œβ€Œβ€β€Œβ€β€‹β€Œβ€Œο»Ώβ€Œβ€‹β€Œο»Ώβ€Œβ€Œβ€Œβ€β€Œβ€β€‹ο»Ώβ€Œβ€β€Œβ€Œβ€Œβ€Œβ€Œβ€ο»Ώβ€Œβ€Œβ€Œβ€‹β€Œβ€Œο»Ώβ€Œβ€β€Œο»Ώβ€Œβ€Œβ€Œβ€‹ο»Ώο»Ώβ€Œβ€ο»Ώβ€‹β€Œβ€β€Œβ€β€Œο»Ώβ€β€β€‹ο»Ώβ€Œβ€‹β€Œβ€ο»Ώβ€β€Œβ€‹β€Œο»Ώβ€Œβ€‹ο»Ώο»Ώβ€‹ο»Ώβ€ο»Ώβ€Œο»Ώβ€Œβ€‹β€Œο»Ώβ€β€Œβ€Œο»Ώβ€‹β€‹β€Œβ€β€Œβ€Œβ€‹ο»Ώο»Ώβ€Œβ€Œβ€β€‹β€β€Œβ€ο»Ώβ€‹β€Œβ€ο»Ώο»Ώβ€Œβ€β€Œο»Ώβ€‹ο»Ώβ€ο»Ώβ€Œο»Ώβ€‹β€‹β€Œβ€β€‹β€Œβ€Œο»Ώβ€Œβ€‹β€Œβ€β€β€‹β€‹ο»Ώο»Ώβ€Œβ€Œο»Ώβ€‹β€‹β€Œβ€β€‹β€Œβ€Œβ€β€Œο»Ώβ€Œβ€β€Œβ€Œβ€Œβ€‹β€‹β€β€Œο»Ώβ€Œβ€Œβ€Œβ€β€β€Œβ€Œβ€ο»Ώβ€‹β€Œβ€β€Œβ€‹β€Œβ€β€Œβ€Œβ€Œο»Ώβ€‹β€β€‹β€β€Œβ€Œβ€‹ο»Ώβ€Œβ€Œβ€Œβ€‹β€‹β€β€Œβ€Œο»Ώο»Ώβ€Œβ€β€ο»Ώβ€Œβ€β€Œβ€Œβ€Œο»Ώβ€β€Œβ€‹β€β€Œβ€Œβ€‹ο»Ώβ€‹ο»Ώβ€Œβ€‹β€Œβ€‹β€‹β€β€Œβ€Œβ€‹ο»Ώβ€‹ο»Ώβ€Œβ€‹β€Œβ€‹β€‹β€β€Œβ€Œβ€‹ο»Ώβ€‹β€β€‹ο»Ώβ€‹β€β€Œβ€‹β€β€β€‹ο»Ώβ€‹β€‹β€‹ο»Ώβ€Œο»Ώβ€Œο»Ώβ€β€β€‹β€ο»Ώβ€Œβ€Œβ€β€β€Œβ€Œβ€Œβ€‹β€β€Œβ€β€‹β€β€Œβ€ο»Ώβ€Œβ€Œβ€β€β€Œβ€Œβ€Œβ€‹β€‹β€Œβ€Œβ€Œβ€‹β€‹β€β€Œβ€Œβ€‹ο»Ώβ€‹β€β€‹ο»Ώβ€‹β€β€‹β€β€Œβ€Œβ€‹ο»Ώβ€Œβ€Œβ€Œβ€‹β€Œβ€‹β€‹β€ο»Ώβ€β€Œο»Ώβ€‹β€β€Œβ€β€β€Œβ€Œβ€β€‹ο»Ώβ€Œβ€β€β€‹β€Œβ€Œβ€Œβ€‹β€Œβ€β€Œβ€Œβ€Œο»Ώβ€β€‹β€Œο»Ώβ€Œβ€‹β€‹β€β€Œβ€Œβ€‹ο»Ώβ€Œβ€Œβ€Œβ€‹β€‹β€β€Œβ€Œο»Ώο»Ώβ€Œβ€β€ο»Ώβ€Œβ€β€Œβ€Œβ€Œο»Ώβ€β€Œβ€‹β€β€Œβ€Œβ€‹ο»Ώβ€‹ο»Ώβ€Œβ€‹β€Œβ€‹β€‹β€β€Œβ€Œβ€‹ο»Ώβ€‹ο»Ώβ€Œβ€‹β€Œβ€‹β€‹β€β€Œβ€Œβ€‹ο»Ώβ€‹β€β€‹ο»Ώβ€‹β€β€Œβ€‹β€‹β€β€Œβ€ο»Ώβ€Œβ€Œο»Ώβ€Œβ€‹β€Œβ€Œβ€‹β€Œβ€Œο»Ώβ€β€‹β€Œβ€Œβ€‹β€Œβ€Œβ€ο»Ώο»Ώβ€Œο»Ώβ€‹ο»Ώβ€Œο»Ώβ€‹β€‹β€Œβ€ο»Ώο»Ώβ€Œο»Ώβ€β€‹β€Œβ€β€β€Œβ€‹β€β€Œβ€Œβ€‹ο»Ώβ€‹β€β€‹ο»Ώβ€‹β€β€‹β€β€Œβ€Œβ€‹ο»Ώβ€Œβ€Œβ€Œβ€‹β€Œβ€‹β€‹β€ο»Ώβ€β€Œβ€β€‹ο»Ώβ€Œβ€β€β€‹β€Œβ€β€β€Œβ€Œβ€ο»Ώβ€‹β€Œβ€β€Œβ€‹β€Œο»Ώβ€‹β€β€Œβ€β€Œβ€Œβ€Œβ€ο»Ώβ€β€‹β€β€Œβ€Œβ€‹ο»Ώβ€Œβ€Œβ€Œβ€‹β€‹β€β€Œβ€Œο»Ώο»Ώβ€Œβ€β€ο»Ώβ€Œβ€β€Œβ€Œβ€Œο»Ώβ€β€Œβ€‹β€β€Œβ€Œβ€‹ο»Ώβ€‹ο»Ώβ€Œβ€‹β€Œβ€‹β€‹β€β€Œβ€Œβ€‹ο»Ώβ€‹ο»Ώβ€Œβ€‹β€Œβ€‹β€‹β€β€Œβ€Œβ€‹ο»Ώβ€‹β€β€‹ο»Ώβ€‹β€β€Œβ€‹β€Œβ€Œβ€Œβ€‹β€‹β€Œβ€Œβ€‹β€Œβ€β€Œβ€‹β€Œο»Ώβ€‹ο»Ώβ€Œβ€Œβ€Œβ€‹ο»Ώβ€Œβ€Œο»Ώβ€‹β€‹β€Œο»Ώβ€β€β€Œβ€‹β€Œβ€Œβ€‹ο»Ώβ€‹β€‹β€Œβ€Œβ€Œο»Ώβ€‹ο»Ώβ€Œο»Ώβ€‹β€β€Œβ€Œβ€‹ο»Ώβ€‹β€β€‹ο»Ώβ€‹β€β€‹β€β€Œβ€Œβ€‹ο»Ώβ€Œβ€Œβ€Œβ€‹β€Œβ€‹β€‹β€ο»Ώβ€β€Œο»Ώβ€Œβ€‹β€Œβ€β€Œβ€Œβ€Œο»Ώβ€β€‹β€Œο»Ώβ€Œβ€‹β€‹ο»Ώο»Ώο»Ώβ€Œβ€β€‹β€β€Œβ€β€‹β€Œβ€Œο»Ώβ€‹ο»Ώβ€Œβ€β€Œβ€Œβ€Œβ€Œβ€Œβ€Œβ€Œο»Ώβ€‹β€β€Œβ€ο»Ώβ€‹β€‹ο»Ώο»Ώβ€Œβ€Œβ€β€β€‹β€Œο»Ώβ€Œβ€‹β€Œο»Ώβ€Œβ€‹β€Œο»Ώβ€‹β€‹β€Œο»Ώβ€‹ο»Ώβ€‹β€β€Œβ€Œβ€‹ο»Ώβ€‹ο»Ώβ€Œβ€‹β€‹β€Œβ€‹β€β€Œβ€Œβ€‹ο»Ώβ€‹β€β€Œβ€‹β€Œβ€β€‹β€β€Œβ€Œβ€‹ο»Ώβ€‹β€β€Œβ€‹β€Œβ€β€Œβ€β€β€Œβ€Œβ€ο»Ώβ€β€Œο»Ώβ€Œβ€‹β€Œβ€β€Œβ€Œβ€Œβ€ο»Ώβ€‹β€‹ο»Ώβ€Œβ€‹β€‹ο»Ώβ€Œο»Ώβ€‹ο»Ώβ€‹β€Œβ€‹β€ο»Ώβ€β€Œο»Ώβ€‹ο»Ώβ€Œβ€β€‹β€Œβ€Œβ€ο»Ώβ€β€Œβ€β€β€Œβ€Œο»Ώβ€Œβ€‹β€Œο»Ώβ€β€Œβ€‹β€ο»Ώβ€β€Œο»Ώβ€‹ο»Ώβ€Œο»Ώβ€Œβ€‹β€Œο»Ώβ€Œβ€Œβ€Œβ€β€Œβ€‹β€Œβ€β€β€Œβ€Œβ€ο»Ώο»Ώβ€‹β€β€Œβ€β€Œβ€β€β€Œβ€Œβ€β€Œβ€‹β€‹ο»Ώο»Ώβ€Œβ€Œβ€β€Œο»Ώβ€Œο»Ώβ€‹β€‹β€Œβ€β€ο»Ώβ€Œβ€Œβ€Œβ€β€Œβ€β€‹β€Œβ€Œο»Ώβ€Œβ€‹β€Œο»Ώβ€Œβ€Œβ€Œβ€β€Œβ€β€‹ο»Ώβ€Œβ€β€Œβ€Œβ€Œβ€Œβ€Œβ€ο»Ώβ€Œβ€Œβ€Œβ€‹β€Œβ€Œο»Ώβ€Œβ€β€Œο»Ώβ€Œβ€Œβ€Œβ€‹ο»Ώο»Ώβ€Œβ€ο»Ώβ€‹β€Œβ€β€Œβ€β€Œο»Ώβ€β€β€‹ο»Ώβ€Œβ€‹β€Œβ€ο»Ώβ€β€Œβ€‹β€Œο»Ώβ€Œβ€‹ο»Ώο»Ώβ€‹β€β€Œβ€β€Œο»Ώβ€Œβ€‹β€Œο»Ώβ€β€Œβ€Œο»Ώβ€‹β€‹β€Œβ€β€Œβ€Œβ€‹ο»Ώο»Ώβ€Œβ€Œβ€β€‹β€β€Œβ€ο»Ώβ€‹β€Œβ€ο»Ώο»Ώβ€Œβ€β€Œο»Ώβ€‹β€β€Œβ€β€Œο»Ώβ€‹β€‹β€Œβ€β€‹β€Œβ€Œο»Ώβ€Œβ€‹β€Œβ€β€β€‹β€‹ο»Ώο»Ώβ€Œβ€Œο»Ώβ€‹β€‹β€Œβ€β€‹β€Œβ€Œβ€β€Œο»Ώβ€Œβ€β€Œβ€Œβ€Œβ€‹β€‹β€β€Œο»Ώβ€Œβ€Œβ€Œβ€β€β€Œβ€Œβ€ο»Ώβ€‹β€Œβ€β€Œβ€‹β€Œβ€β€Œβ€Œβ€Œο»Ώβ€‹β€β€‹β€β€Œβ€Œβ€‹ο»Ώβ€Œβ€Œβ€Œβ€‹β€‹β€β€Œβ€Œο»Ώο»Ώβ€Œβ€β€ο»Ώβ€Œβ€β€Œβ€Œβ€Œο»Ώβ€β€Œβ€‹β€β€Œβ€Œβ€‹ο»Ώβ€‹ο»Ώβ€Œβ€‹β€Œβ€‹β€‹β€β€Œβ€Œβ€‹ο»Ώβ€‹ο»Ώβ€Œβ€‹β€Œβ€‹β€‹β€β€Œβ€Œβ€‹ο»Ώβ€‹β€β€‹ο»Ώβ€‹β€β€Œβ€‹β€β€β€‹ο»Ώβ€‹β€‹β€‹ο»Ώβ€Œο»Ώβ€Œο»Ώβ€β€β€‹β€ο»Ώβ€Œβ€Œβ€β€β€Œβ€Œβ€Œβ€‹β€β€Œβ€β€‹β€β€Œβ€ο»Ώβ€Œβ€Œβ€β€β€Œβ€Œβ€Œβ€‹β€‹β€Œβ€Œβ€Œβ€‹β€‹β€β€Œβ€Œβ€‹ο»Ώβ€‹β€β€‹ο»Ώβ€‹β€β€‹β€β€Œβ€Œβ€‹ο»Ώβ€Œβ€Œβ€Œβ€‹β€Œβ€‹β€‹β€ο»Ώβ€β€Œο»Ώβ€‹β€β€Œβ€β€β€Œβ€Œβ€β€‹ο»Ώβ€Œβ€β€β€‹β€Œβ€Œβ€Œβ€‹β€Œβ€β€Œβ€Œβ€Œο»Ώβ€β€‹β€Œο»Ώβ€Œβ€‹β€‹β€β€Œβ€Œβ€‹ο»Ώβ€Œβ€Œβ€Œβ€‹β€‹β€β€Œβ€Œο»Ώο»Ώβ€Œβ€β€ο»Ώβ€Œβ€β€Œβ€Œβ€Œο»Ώβ€β€Œβ€‹β€β€Œβ€Œβ€‹ο»Ώβ€‹ο»Ώβ€Œβ€‹β€Œβ€‹β€‹β€β€Œβ€Œβ€‹ο»Ώβ€‹ο»Ώβ€Œβ€‹β€Œβ€‹β€‹β€β€Œβ€Œβ€‹ο»Ώβ€‹β€β€‹ο»Ώβ€‹β€β€Œβ€‹β€‹β€β€Œβ€ο»Ώβ€Œβ€Œο»Ώβ€Œβ€‹β€Œβ€Œβ€‹β€Œβ€Œο»Ώβ€β€‹β€Œβ€Œβ€‹β€Œβ€Œβ€ο»Ώο»Ώβ€Œο»Ώβ€‹ο»Ώβ€Œο»Ώβ€‹β€‹β€Œβ€ο»Ώο»Ώβ€Œο»Ώβ€β€‹β€Œβ€β€β€Œβ€‹β€β€Œβ€Œβ€‹ο»Ώβ€‹β€β€‹ο»Ώβ€‹β€β€‹β€β€Œβ€Œβ€‹ο»Ώβ€Œβ€Œβ€Œβ€‹β€Œβ€‹β€‹β€ο»Ώβ€β€Œβ€β€‹ο»Ώβ€Œβ€β€β€‹β€Œβ€β€β€Œβ€Œβ€ο»Ώβ€‹β€Œβ€β€Œβ€‹β€Œο»Ώβ€‹β€β€Œβ€β€Œβ€Œβ€Œβ€ο»Ώβ€β€‹β€β€Œβ€Œβ€‹ο»Ώβ€Œβ€Œβ€Œβ€‹β€‹β€β€Œβ€Œο»Ώο»Ώβ€Œβ€β€ο»Ώβ€Œβ€β€Œβ€Œβ€Œο»Ώβ€β€Œβ€‹β€β€Œβ€Œβ€‹ο»Ώβ€‹ο»Ώβ€Œβ€‹β€Œβ€‹β€‹β€β€Œβ€Œβ€‹ο»Ώβ€‹ο»Ώβ€Œβ€‹β€Œβ€‹β€‹β€β€Œβ€Œβ€‹ο»Ώβ€‹β€β€‹ο»Ώβ€‹β€β€Œβ€‹β€Œβ€Œβ€Œβ€‹β€‹β€Œβ€Œβ€‹β€Œβ€β€Œβ€‹β€Œο»Ώβ€‹ο»Ώβ€Œβ€Œβ€Œβ€‹ο»Ώβ€Œβ€Œο»Ώβ€‹β€‹β€Œο»Ώβ€β€β€Œβ€‹β€Œβ€Œβ€‹ο»Ώβ€‹β€‹β€Œβ€Œβ€Œο»Ώβ€‹ο»Ώβ€Œο»Ώβ€‹β€β€Œβ€Œβ€‹ο»Ώβ€‹β€β€‹ο»Ώβ€‹β€β€‹β€β€Œβ€Œβ€‹ο»Ώβ€Œβ€Œβ€Œβ€‹β€Œβ€‹β€‹β€ο»Ώβ€β€Œο»Ώβ€Œβ€‹β€Œβ€β€Œβ€Œβ€Œο»Ώβ€β€‹β€Œο»Ώβ€Œβ€‹β€‹β€β€Œβ€β€Œο»Ώβ€‹β€‹β€Œβ€β€Œβ€Œβ€Œο»Ώβ€‹β€β€Œο»Ώβ€‹ο»Ώβ€Œο»Ώβ€‹β€‹β€Œβ€β€Œβ€Œβ€Œβ€β€‹ο»Ώβ€Œο»Ώβ€Œβ€‹β€Œβ€β€β€Œβ€Œο»Ώβ€Œβ€β€Œβ€β€Œβ€Œβ€‹ο»Ώο»Ώβ€Œβ€Œο»Ώβ€‹β€‹β€Œο»Ώβ€Œβ€Œβ€Œβ€β€‹β€β€Œβ€ο»Ώβ€‹β€Œβ€β€β€Œβ€Œο»Ώβ€‹ο»Ώβ€Œβ€β€β€‹β€Œβ€β€Œβ€Œβ€Œβ€β€Œβ€‹β€‹β€β€‹β€β€Œο»Ώο»Ώβ€Œ
  • Based on the return value of β€‹β€‹β€‹β€‹β€Œο»Ώβ€ο»Ώβ€‹β€β€‹β€β€Œβ€ο»Ώο»Ώβ€Œο»Ώβ€‹β€β€Œβ€β€β€Œβ€Œβ€β€Œο»Ώβ€Œβ€β€β€Œβ€Œβ€ο»Ώβ€β€‹β€β€‹β€β€‹ο»Ώβ€β€β€‹β€β€‹β€β€Œο»Ώβ€‹ο»Ώβ€Œβ€β€‹β€Œβ€Œβ€ο»Ώβ€β€Œβ€β€β€Œβ€Œο»Ώβ€Œβ€‹β€Œο»Ώβ€β€Œβ€‹β€ο»Ώβ€β€Œβ€β€β€Œβ€Œβ€ο»Ώο»Ώβ€‹β€β€‹β€β€‹β€ο»Ώβ€‹β€‹β€β€‹β€β€Œβ€β€β€‹β€Œο»Ώβ€‹β€β€Œβ€β€Œβ€Œβ€Œβ€β€Œβ€β€‹β€β€‹β€β€‹ο»Ώβ€β€β€‹β€β€‹β€β€Œβ€β€β€‹β€Œο»Ώβ€Œβ€‹β€Œο»Ώβ€Œβ€‹β€Œο»Ώβ€‹β€‹β€Œο»Ώβ€‹ο»Ώβ€‹ο»Ώβ€β€β€‹β€ο»Ώο»Ώβ€‹β€ο»Ώο»Ώβ€Œβ€β€β€Œβ€Œβ€ο»Ώβ€β€Œο»Ώβ€Œβ€‹β€Œβ€β€Œβ€Œβ€Œβ€ο»Ώβ€‹β€‹ο»Ώβ€Œβ€‹β€‹ο»Ώβ€Œο»Ώβ€‹ο»Ώβ€‹β€Œβ€‹β€ο»Ώβ€β€Œο»Ώβ€‹ο»Ώβ€Œβ€β€‹β€Œβ€Œβ€ο»Ώβ€β€Œβ€β€β€Œβ€Œο»Ώβ€Œβ€‹β€Œο»Ώβ€β€Œβ€‹β€ο»Ώβ€β€Œο»Ώβ€‹ο»Ώβ€Œο»Ώβ€Œβ€‹β€Œο»Ώβ€Œβ€Œβ€Œβ€β€Œβ€‹β€Œβ€β€β€Œβ€Œβ€ο»Ώο»Ώβ€‹β€ο»Ώο»Ώβ€Œβ€β€β€Œβ€Œβ€ο»Ώβ€β€Œο»Ώβ€Œβ€‹β€Œβ€β€Œβ€Œβ€Œβ€ο»Ώβ€β€Œο»Ώβ€Œβ€‹β€‹β€ο»Ώο»Ώβ€Œβ€β€Œβ€Œβ€Œβ€β€Œβ€‹β€Œβ€β€β€Œβ€Œο»Ώβ€Œβ€‹β€‹β€ο»Ώο»Ώβ€Œβ€ο»Ώβ€Œβ€Œβ€ο»Ώο»Ώβ€Œβ€β€Œβ€‹β€Œβ€β€Œβ€Œβ€‹ο»Ώο»Ώβ€Œβ€Œο»Ώβ€‹β€‹β€Œο»Ώβ€‹β€β€Œβ€β€Œβ€Œβ€Œο»Ώβ€‹ο»Ώβ€Œβ€β€Œβ€Œβ€Œβ€ο»Ώβ€β€Œο»Ώβ€Œβ€‹β€Œβ€β€‹β€Œβ€Œο»Ώβ€Œβ€‹β€Œβ€β€β€Œβ€Œβ€ο»Ώο»Ώβ€Œβ€ο»Ώβ€β€‹ο»Ώβ€ο»Ώβ€Œβ€β€β€Œβ€Œβ€β€Œβ€‹β€‹ο»Ώο»Ώβ€Œβ€Œβ€β€Œο»Ώβ€Œο»Ώβ€‹β€‹β€Œβ€β€ο»Ώβ€Œβ€Œβ€Œβ€β€Œβ€β€‹β€Œβ€Œο»Ώβ€Œβ€‹β€Œο»Ώβ€Œβ€Œβ€Œβ€β€Œβ€β€‹ο»Ώβ€Œβ€β€Œβ€Œβ€Œβ€Œβ€Œβ€ο»Ώβ€Œβ€Œβ€Œβ€‹β€Œβ€Œο»Ώβ€Œβ€β€Œο»Ώβ€Œβ€Œβ€Œβ€‹ο»Ώο»Ώβ€Œβ€ο»Ώβ€‹β€Œβ€β€Œβ€β€Œο»Ώβ€β€β€‹ο»Ώβ€Œβ€‹β€Œβ€ο»Ώβ€β€Œβ€‹β€Œο»Ώβ€Œβ€‹ο»Ώο»Ώβ€‹ο»Ώβ€ο»Ώβ€Œο»Ώβ€Œβ€‹β€Œο»Ώβ€β€Œβ€Œο»Ώβ€‹β€‹β€Œβ€β€Œβ€Œβ€‹ο»Ώο»Ώβ€Œβ€Œβ€β€‹β€β€Œβ€ο»Ώβ€‹β€Œβ€ο»Ώο»Ώβ€Œβ€β€Œο»Ώβ€‹ο»Ώβ€ο»Ώβ€Œο»Ώβ€‹β€‹β€Œβ€β€‹β€Œβ€Œο»Ώβ€Œβ€‹β€Œβ€β€β€‹β€‹ο»Ώο»Ώβ€Œβ€Œο»Ώβ€‹β€‹β€Œβ€β€‹β€Œβ€Œβ€β€Œο»Ώβ€Œβ€β€Œβ€Œβ€Œβ€‹β€‹β€β€Œο»Ώβ€Œβ€Œβ€Œβ€β€β€Œβ€Œβ€ο»Ώβ€‹β€Œβ€β€Œβ€‹β€Œβ€β€Œβ€Œβ€Œο»Ώβ€‹β€β€‹β€β€Œβ€Œβ€‹ο»Ώβ€Œβ€Œβ€Œβ€‹β€‹β€β€Œβ€Œο»Ώο»Ώβ€Œβ€β€ο»Ώβ€Œβ€β€Œβ€Œβ€Œο»Ώβ€β€Œβ€‹β€β€Œβ€Œβ€‹ο»Ώβ€‹ο»Ώβ€Œβ€‹β€Œβ€‹β€‹β€β€Œβ€Œβ€‹ο»Ώβ€‹ο»Ώβ€Œβ€‹β€Œβ€‹β€‹β€β€Œβ€Œβ€‹ο»Ώβ€‹β€β€‹ο»Ώβ€‹β€β€Œβ€‹β€β€β€‹ο»Ώβ€‹β€‹β€‹ο»Ώβ€Œο»Ώβ€Œο»Ώβ€β€β€‹β€ο»Ώβ€Œβ€Œβ€β€β€Œβ€Œβ€Œβ€‹β€β€Œβ€β€‹β€β€Œβ€ο»Ώβ€Œβ€Œβ€β€β€Œβ€Œβ€Œβ€‹β€‹β€Œβ€Œβ€Œβ€‹β€‹β€β€Œβ€Œβ€‹ο»Ώβ€‹β€β€‹ο»Ώβ€‹β€β€‹β€β€Œβ€Œβ€‹ο»Ώβ€Œβ€Œβ€Œβ€‹β€Œβ€‹β€‹β€ο»Ώβ€β€Œο»Ώβ€‹β€β€Œβ€β€β€Œβ€Œβ€β€‹ο»Ώβ€Œβ€β€β€‹β€Œβ€Œβ€Œβ€‹β€Œβ€β€Œβ€Œβ€Œο»Ώβ€β€‹β€Œο»Ώβ€Œβ€‹β€‹β€β€Œβ€Œβ€‹ο»Ώβ€Œβ€Œβ€Œβ€‹β€‹β€β€Œβ€Œο»Ώο»Ώβ€Œβ€β€ο»Ώβ€Œβ€β€Œβ€Œβ€Œο»Ώβ€β€Œβ€‹β€β€Œβ€Œβ€‹ο»Ώβ€‹ο»Ώβ€Œβ€‹β€Œβ€‹β€‹β€β€Œβ€Œβ€‹ο»Ώβ€‹ο»Ώβ€Œβ€‹β€Œβ€‹β€‹β€β€Œβ€Œβ€‹ο»Ώβ€‹β€β€‹ο»Ώβ€‹β€β€Œο»Ώβ€Œο»Ώβ€Œβ€Œβ€Œβ€‹β€Œο»Ώβ€‹β€Œβ€Œβ€β€β€Œβ€Œβ€‹β€‹β€β€Œο»Ώβ€‹ο»Ώβ€Œβ€Œβ€‹β€Œβ€‹ο»Ώβ€‹β€Œβ€Œβ€β€‹β€β€Œο»Ώβ€‹β€β€Œο»Ώβ€Œβ€‹β€Œβ€‹ο»Ώβ€‹β€‹β€β€Œβ€Œβ€‹ο»Ώβ€‹β€β€‹ο»Ώβ€‹β€β€‹β€β€Œβ€Œβ€‹ο»Ώβ€Œβ€Œβ€Œβ€‹β€Œβ€‹β€‹β€ο»Ώβ€β€Œβ€β€‹ο»Ώβ€Œβ€β€β€‹β€Œβ€β€β€Œβ€Œβ€ο»Ώβ€‹β€Œβ€β€Œβ€‹β€Œο»Ώβ€‹β€β€Œβ€β€Œβ€Œβ€Œβ€ο»Ώβ€β€‹β€β€Œβ€Œβ€‹ο»Ώβ€Œβ€Œβ€Œβ€‹β€‹β€β€Œβ€Œο»Ώο»Ώβ€Œβ€β€ο»Ώβ€Œβ€β€Œβ€Œβ€Œο»Ώβ€β€Œβ€‹β€β€Œβ€Œβ€‹ο»Ώβ€‹ο»Ώβ€Œβ€‹β€Œβ€‹β€‹β€β€Œβ€Œβ€‹ο»Ώβ€‹ο»Ώβ€Œβ€‹β€Œβ€‹β€‹β€β€Œβ€Œβ€‹ο»Ώβ€‹β€β€‹ο»Ώβ€‹β€β€Œβ€Œβ€‹β€‹β€Œβ€β€‹β€β€Œβ€‹ο»Ώο»Ώβ€Œβ€β€Œο»Ώβ€Œο»Ώβ€β€β€Œβ€‹β€ο»Ώβ€Œο»Ώβ€β€Œβ€Œβ€β€‹β€β€‹ο»Ώβ€Œβ€Œβ€Œβ€Œβ€Œβ€‹β€Œο»Ώβ€‹β€‹β€Œβ€β€Œβ€‹β€‹β€β€Œβ€Œβ€‹ο»Ώβ€‹β€β€‹ο»Ώβ€‹β€β€‹β€β€Œβ€Œβ€‹ο»Ώβ€Œβ€Œβ€Œβ€‹β€Œβ€‹β€‹β€ο»Ώβ€β€Œο»Ώβ€Œβ€‹β€Œβ€β€Œβ€Œβ€Œο»Ώβ€β€‹β€Œο»Ώβ€Œβ€‹β€‹ο»Ώο»Ώο»Ώβ€Œβ€β€‹β€β€Œβ€β€‹β€Œβ€Œο»Ώβ€‹ο»Ώβ€Œβ€β€Œβ€Œβ€Œβ€Œβ€Œβ€Œβ€Œο»Ώβ€‹β€β€Œβ€ο»Ώβ€‹β€‹ο»Ώο»Ώβ€Œβ€Œβ€β€β€‹β€Œο»Ώβ€Œβ€‹β€Œο»Ώβ€Œβ€‹β€Œο»Ώβ€‹β€‹β€Œο»Ώβ€‹ο»Ώβ€‹β€β€Œβ€Œβ€‹ο»Ώβ€‹ο»Ώβ€Œβ€‹β€‹β€Œβ€‹β€β€Œβ€Œβ€‹ο»Ώβ€‹β€β€Œβ€‹β€Œβ€β€‹β€β€Œβ€Œβ€‹ο»Ώβ€‹β€β€Œβ€‹β€Œβ€β€Œβ€β€β€Œβ€Œβ€ο»Ώβ€β€Œο»Ώβ€Œβ€‹β€Œβ€β€Œβ€Œβ€Œβ€ο»Ώβ€‹β€‹ο»Ώβ€Œβ€‹β€‹ο»Ώβ€Œο»Ώβ€‹ο»Ώβ€‹β€Œβ€‹β€ο»Ώβ€β€Œο»Ώβ€‹ο»Ώβ€Œβ€β€‹β€Œβ€Œβ€ο»Ώβ€β€Œβ€β€β€Œβ€Œο»Ώβ€Œβ€‹β€Œο»Ώβ€β€Œβ€‹β€ο»Ώβ€β€Œο»Ώβ€‹ο»Ώβ€Œο»Ώβ€Œβ€‹β€Œο»Ώβ€Œβ€Œβ€Œβ€β€Œβ€‹β€Œβ€β€β€Œβ€Œβ€ο»Ώο»Ώβ€‹β€β€Œβ€β€Œβ€β€β€Œβ€Œβ€β€Œβ€‹β€‹ο»Ώο»Ώβ€Œβ€Œβ€β€Œο»Ώβ€Œο»Ώβ€‹β€‹β€Œβ€β€ο»Ώβ€Œβ€Œβ€Œβ€β€Œβ€β€‹β€Œβ€Œο»Ώβ€Œβ€‹β€Œο»Ώβ€Œβ€Œβ€Œβ€β€Œβ€β€‹ο»Ώβ€Œβ€β€Œβ€Œβ€Œβ€Œβ€Œβ€ο»Ώβ€Œβ€Œβ€Œβ€‹β€Œβ€Œο»Ώβ€Œβ€β€Œο»Ώβ€Œβ€Œβ€Œβ€‹ο»Ώο»Ώβ€Œβ€ο»Ώβ€‹β€Œβ€β€Œβ€β€Œο»Ώβ€β€β€‹ο»Ώβ€Œβ€‹β€Œβ€ο»Ώβ€β€Œβ€‹β€Œο»Ώβ€Œβ€‹ο»Ώο»Ώβ€‹β€β€Œβ€β€Œο»Ώβ€Œβ€‹β€Œο»Ώβ€β€Œβ€Œο»Ώβ€‹β€‹β€Œβ€β€Œβ€Œβ€‹ο»Ώο»Ώβ€Œβ€Œβ€β€‹β€β€Œβ€ο»Ώβ€‹β€Œβ€ο»Ώο»Ώβ€Œβ€β€Œο»Ώβ€‹β€β€Œβ€β€Œο»Ώβ€‹β€‹β€Œβ€β€‹β€Œβ€Œο»Ώβ€Œβ€‹β€Œβ€β€β€‹β€‹ο»Ώο»Ώβ€Œβ€Œο»Ώβ€‹β€‹β€Œβ€β€‹β€Œβ€Œβ€β€Œο»Ώβ€Œβ€β€Œβ€Œβ€Œβ€‹β€‹β€β€Œο»Ώβ€Œβ€Œβ€Œβ€β€β€Œβ€Œβ€ο»Ώβ€‹β€Œβ€β€Œβ€‹β€Œβ€β€Œβ€Œβ€Œο»Ώβ€‹β€β€‹β€β€Œβ€Œβ€‹ο»Ώβ€Œβ€Œβ€Œβ€‹β€‹β€β€Œβ€Œο»Ώο»Ώβ€Œβ€β€ο»Ώβ€Œβ€β€Œβ€Œβ€Œο»Ώβ€β€Œβ€‹β€β€Œβ€Œβ€‹ο»Ώβ€‹ο»Ώβ€Œβ€‹β€Œβ€‹β€‹β€β€Œβ€Œβ€‹ο»Ώβ€‹ο»Ώβ€Œβ€‹β€Œβ€‹β€‹β€β€Œβ€Œβ€‹ο»Ώβ€‹β€β€‹ο»Ώβ€‹β€β€Œβ€‹β€β€β€‹ο»Ώβ€‹β€‹β€‹ο»Ώβ€Œο»Ώβ€Œο»Ώβ€β€β€‹β€ο»Ώβ€Œβ€Œβ€β€β€Œβ€Œβ€Œβ€‹β€β€Œβ€β€‹β€β€Œβ€ο»Ώβ€Œβ€Œβ€β€β€Œβ€Œβ€Œβ€‹β€‹β€Œβ€Œβ€Œβ€‹β€‹β€β€Œβ€Œβ€‹ο»Ώβ€‹β€β€‹ο»Ώβ€‹β€β€‹β€β€Œβ€Œβ€‹ο»Ώβ€Œβ€Œβ€Œβ€‹β€Œβ€‹β€‹β€ο»Ώβ€β€Œο»Ώβ€‹β€β€Œβ€β€β€Œβ€Œβ€β€‹ο»Ώβ€Œβ€β€β€‹β€Œβ€Œβ€Œβ€‹β€Œβ€β€Œβ€Œβ€Œο»Ώβ€β€‹β€Œο»Ώβ€Œβ€‹β€‹β€β€Œβ€Œβ€‹ο»Ώβ€Œβ€Œβ€Œβ€‹β€‹β€β€Œβ€Œο»Ώο»Ώβ€Œβ€β€ο»Ώβ€Œβ€β€Œβ€Œβ€Œο»Ώβ€β€Œβ€‹β€β€Œβ€Œβ€‹ο»Ώβ€‹ο»Ώβ€Œβ€‹β€Œβ€‹β€‹β€β€Œβ€Œβ€‹ο»Ώβ€‹ο»Ώβ€Œβ€‹β€Œβ€‹β€‹β€β€Œβ€Œβ€‹ο»Ώβ€‹β€β€‹ο»Ώβ€‹β€β€Œο»Ώβ€Œο»Ώβ€Œβ€Œβ€Œβ€‹β€Œο»Ώβ€‹β€Œβ€Œβ€β€β€Œβ€Œβ€‹β€‹β€β€Œο»Ώβ€‹ο»Ώβ€Œβ€Œβ€‹β€Œβ€‹ο»Ώβ€‹β€Œβ€Œβ€β€‹β€β€Œο»Ώβ€‹β€β€Œο»Ώβ€Œβ€‹β€Œβ€‹ο»Ώβ€‹β€‹β€β€Œβ€Œβ€‹ο»Ώβ€‹β€β€‹ο»Ώβ€‹β€β€‹β€β€Œβ€Œβ€‹ο»Ώβ€Œβ€Œβ€Œβ€‹β€Œβ€‹β€‹β€ο»Ώβ€β€Œβ€β€‹ο»Ώβ€Œβ€β€β€‹β€Œβ€β€β€Œβ€Œβ€ο»Ώβ€‹β€Œβ€β€Œβ€‹β€Œο»Ώβ€‹β€β€Œβ€β€Œβ€Œβ€Œβ€ο»Ώβ€β€‹β€β€Œβ€Œβ€‹ο»Ώβ€Œβ€Œβ€Œβ€‹β€‹β€β€Œβ€Œο»Ώο»Ώβ€Œβ€β€ο»Ώβ€Œβ€β€Œβ€Œβ€Œο»Ώβ€β€Œβ€‹β€β€Œβ€Œβ€‹ο»Ώβ€‹ο»Ώβ€Œβ€‹β€Œβ€‹β€‹β€β€Œβ€Œβ€‹ο»Ώβ€‹ο»Ώβ€Œβ€‹β€Œβ€‹β€‹β€β€Œβ€Œβ€‹ο»Ώβ€‹β€β€‹ο»Ώβ€‹β€β€Œβ€Œβ€‹β€‹β€Œβ€β€‹β€β€Œβ€‹ο»Ώο»Ώβ€Œβ€β€Œο»Ώβ€Œο»Ώβ€β€β€Œβ€‹β€ο»Ώβ€Œο»Ώβ€β€Œβ€Œβ€β€‹β€β€‹ο»Ώβ€Œβ€Œβ€Œβ€Œβ€Œβ€‹β€Œο»Ώβ€‹β€‹β€Œβ€β€Œβ€‹β€‹β€β€Œβ€Œβ€‹ο»Ώβ€‹β€β€‹ο»Ώβ€‹β€β€‹β€β€Œβ€Œβ€‹ο»Ώβ€Œβ€Œβ€Œβ€‹β€Œβ€‹β€‹β€ο»Ώβ€β€Œο»Ώβ€Œβ€‹β€Œβ€β€Œβ€Œβ€Œο»Ώβ€β€‹β€Œο»Ώβ€Œβ€‹β€‹β€β€Œβ€β€Œο»Ώβ€‹β€‹β€Œβ€β€Œβ€Œβ€Œο»Ώβ€‹β€β€Œο»Ώβ€‹ο»Ώβ€Œο»Ώβ€‹β€‹β€Œβ€β€Œβ€Œβ€Œβ€β€‹ο»Ώβ€Œο»Ώβ€Œβ€‹β€Œβ€β€β€Œβ€Œο»Ώβ€Œβ€β€Œβ€β€Œβ€Œβ€‹ο»Ώο»Ώβ€Œβ€Œο»Ώβ€‹β€‹β€Œο»Ώβ€Œβ€Œβ€Œβ€β€‹β€β€Œβ€ο»Ώβ€‹β€Œβ€β€β€Œβ€Œο»Ώβ€‹ο»Ώβ€Œβ€β€β€‹β€Œβ€β€Œβ€Œβ€Œβ€β€Œβ€‹β€‹β€β€‹β€β€Œο»Ώο»Ώβ€Œwhat_is_my_purposeβ€‹β€‹β€‹β€‹β€Œο»Ώβ€ο»Ώβ€‹β€β€‹β€β€Œβ€ο»Ώο»Ώβ€Œο»Ώβ€‹β€β€Œβ€β€β€Œβ€Œβ€β€Œο»Ώβ€Œβ€β€β€Œβ€Œβ€ο»Ώβ€β€‹β€β€‹β€β€‹ο»Ώβ€β€β€‹β€β€‹β€β€Œο»Ώβ€‹ο»Ώβ€Œβ€β€‹β€Œβ€Œβ€ο»Ώβ€β€Œβ€β€β€Œβ€Œο»Ώβ€Œβ€‹β€Œο»Ώβ€β€Œβ€‹β€ο»Ώβ€β€Œβ€β€β€Œβ€Œβ€ο»Ώο»Ώβ€‹β€β€‹β€β€‹β€ο»Ώβ€‹β€‹β€β€‹β€β€Œβ€β€β€‹β€Œο»Ώβ€‹β€β€Œβ€β€Œβ€Œβ€Œβ€β€Œβ€β€‹β€β€‹β€β€‹ο»Ώβ€β€β€‹β€β€‹β€β€Œβ€β€β€‹β€Œο»Ώβ€Œβ€‹β€Œο»Ώβ€Œβ€‹β€Œο»Ώβ€‹β€‹β€Œο»Ώβ€‹ο»Ώβ€‹ο»Ώβ€β€β€‹β€ο»Ώο»Ώβ€‹β€ο»Ώο»Ώβ€Œβ€β€β€Œβ€Œβ€ο»Ώβ€β€Œο»Ώβ€Œβ€‹β€Œβ€β€Œβ€Œβ€Œβ€ο»Ώβ€‹β€‹ο»Ώβ€Œβ€‹β€‹ο»Ώβ€Œο»Ώβ€‹ο»Ώβ€‹β€Œβ€‹β€ο»Ώβ€β€Œο»Ώβ€‹ο»Ώβ€Œβ€β€‹β€Œβ€Œβ€ο»Ώβ€β€Œβ€β€β€Œβ€Œο»Ώβ€Œβ€‹β€Œο»Ώβ€β€Œβ€‹β€ο»Ώβ€β€Œο»Ώβ€‹ο»Ώβ€Œο»Ώβ€Œβ€‹β€Œο»Ώβ€Œβ€Œβ€Œβ€β€Œβ€‹β€Œβ€β€β€Œβ€Œβ€ο»Ώο»Ώβ€‹β€ο»Ώο»Ώβ€Œβ€β€β€Œβ€Œβ€ο»Ώβ€β€Œο»Ώβ€Œβ€‹β€Œβ€β€Œβ€Œβ€Œβ€ο»Ώβ€β€Œο»Ώβ€Œβ€‹β€‹β€ο»Ώο»Ώβ€Œβ€β€Œβ€Œβ€Œβ€β€Œβ€‹β€Œβ€β€β€Œβ€Œο»Ώβ€Œβ€‹β€‹β€ο»Ώο»Ώβ€Œβ€ο»Ώβ€Œβ€Œβ€ο»Ώο»Ώβ€Œβ€β€Œβ€‹β€Œβ€β€Œβ€Œβ€‹ο»Ώο»Ώβ€Œβ€Œο»Ώβ€‹β€‹β€Œο»Ώβ€‹β€β€Œβ€β€Œβ€Œβ€Œο»Ώβ€‹ο»Ώβ€Œβ€β€Œβ€Œβ€Œβ€ο»Ώβ€β€Œο»Ώβ€Œβ€‹β€Œβ€β€‹β€Œβ€Œο»Ώβ€Œβ€‹β€Œβ€β€β€Œβ€Œβ€ο»Ώο»Ώβ€Œβ€ο»Ώβ€β€‹ο»Ώβ€ο»Ώβ€Œβ€β€β€Œβ€Œβ€β€Œβ€‹β€‹ο»Ώο»Ώβ€Œβ€Œβ€β€Œο»Ώβ€Œο»Ώβ€‹β€‹β€Œβ€β€ο»Ώβ€Œβ€Œβ€Œβ€β€Œβ€β€‹β€Œβ€Œο»Ώβ€Œβ€‹β€Œο»Ώβ€Œβ€Œβ€Œβ€β€Œβ€β€‹ο»Ώβ€Œβ€β€Œβ€Œβ€Œβ€Œβ€Œβ€ο»Ώβ€Œβ€Œβ€Œβ€‹β€Œβ€Œο»Ώβ€Œβ€β€Œο»Ώβ€Œβ€Œβ€Œβ€‹ο»Ώο»Ώβ€Œβ€ο»Ώβ€‹β€Œβ€β€Œβ€β€Œο»Ώβ€β€β€‹ο»Ώβ€Œβ€‹β€Œβ€ο»Ώβ€β€Œβ€‹β€Œο»Ώβ€Œβ€‹ο»Ώο»Ώβ€‹ο»Ώβ€ο»Ώβ€Œο»Ώβ€Œβ€‹β€Œο»Ώβ€β€Œβ€Œο»Ώβ€‹β€‹β€Œβ€β€Œβ€Œβ€‹ο»Ώο»Ώβ€Œβ€Œβ€β€‹β€β€Œβ€ο»Ώβ€‹β€Œβ€ο»Ώο»Ώβ€Œβ€β€Œο»Ώβ€‹ο»Ώβ€ο»Ώβ€Œο»Ώβ€‹β€‹β€Œβ€β€‹β€Œβ€Œο»Ώβ€Œβ€‹β€Œβ€β€β€‹β€‹ο»Ώο»Ώβ€Œβ€Œο»Ώβ€‹β€‹β€Œβ€β€‹β€Œβ€Œβ€β€Œο»Ώβ€Œβ€β€Œβ€Œβ€Œβ€‹β€‹β€β€Œο»Ώβ€Œβ€Œβ€Œβ€β€β€Œβ€Œβ€ο»Ώβ€‹β€Œβ€β€Œβ€‹β€Œβ€β€Œβ€Œβ€Œο»Ώβ€‹β€β€‹β€β€Œβ€Œβ€‹ο»Ώβ€Œβ€Œβ€Œβ€‹β€‹β€β€Œβ€Œο»Ώο»Ώβ€Œβ€β€ο»Ώβ€Œβ€β€Œβ€Œβ€Œο»Ώβ€β€Œβ€‹β€β€Œβ€Œβ€‹ο»Ώβ€‹ο»Ώβ€Œβ€‹β€Œβ€‹β€‹β€β€Œβ€Œβ€‹ο»Ώβ€‹ο»Ώβ€Œβ€‹β€Œβ€‹β€‹β€β€Œβ€Œβ€‹ο»Ώβ€‹β€β€‹ο»Ώβ€‹β€β€Œβ€‹β€β€β€‹ο»Ώβ€‹β€‹β€‹ο»Ώβ€Œο»Ώβ€Œο»Ώβ€β€β€‹β€ο»Ώβ€Œβ€Œβ€β€β€Œβ€Œβ€Œβ€‹β€β€Œβ€β€‹β€β€Œβ€ο»Ώβ€Œβ€Œβ€β€β€Œβ€Œβ€Œβ€‹β€‹β€Œβ€Œβ€Œβ€‹β€‹β€β€Œβ€Œβ€‹ο»Ώβ€‹β€β€‹ο»Ώβ€‹β€β€‹β€β€Œβ€Œβ€‹ο»Ώβ€Œβ€Œβ€Œβ€‹β€Œβ€‹β€‹β€ο»Ώβ€β€Œο»Ώβ€‹β€β€Œβ€β€β€Œβ€Œβ€β€‹ο»Ώβ€Œβ€β€β€‹β€Œβ€Œβ€Œβ€‹β€Œβ€β€Œβ€Œβ€Œο»Ώβ€β€‹β€Œο»Ώβ€Œβ€‹β€‹β€β€Œβ€Œβ€‹ο»Ώβ€Œβ€Œβ€Œβ€‹β€‹β€β€Œβ€Œο»Ώο»Ώβ€Œβ€β€ο»Ώβ€Œβ€β€Œβ€Œβ€Œο»Ώβ€β€Œβ€‹β€β€Œβ€Œβ€‹ο»Ώβ€‹ο»Ώβ€Œβ€‹β€Œβ€‹β€‹β€β€Œβ€Œβ€‹ο»Ώβ€‹ο»Ώβ€Œβ€‹β€Œβ€‹β€‹β€β€Œβ€Œβ€‹ο»Ώβ€‹β€β€‹ο»Ώβ€‹β€β€Œο»Ώβ€Œο»Ώβ€Œβ€Œβ€Œβ€‹β€Œο»Ώβ€‹β€Œβ€Œβ€β€β€Œβ€Œβ€‹β€‹β€β€Œο»Ώβ€‹ο»Ώβ€Œβ€Œβ€‹β€Œβ€‹ο»Ώβ€‹β€Œβ€Œβ€β€‹β€β€Œο»Ώβ€‹β€β€Œο»Ώβ€Œβ€‹β€Œβ€‹ο»Ώβ€‹β€‹β€β€Œβ€Œβ€‹ο»Ώβ€‹β€β€‹ο»Ώβ€‹β€β€‹β€β€Œβ€Œβ€‹ο»Ώβ€Œβ€Œβ€Œβ€‹β€Œβ€‹β€‹β€ο»Ώβ€β€Œβ€β€‹ο»Ώβ€Œβ€β€β€‹β€Œβ€β€β€Œβ€Œβ€ο»Ώβ€‹β€Œβ€β€Œβ€‹β€Œο»Ώβ€‹β€β€Œβ€β€Œβ€Œβ€Œβ€ο»Ώβ€β€‹β€β€Œβ€Œβ€‹ο»Ώβ€Œβ€Œβ€Œβ€‹β€‹β€β€Œβ€Œο»Ώο»Ώβ€Œβ€β€ο»Ώβ€Œβ€β€Œβ€Œβ€Œο»Ώβ€β€Œβ€‹β€β€Œβ€Œβ€‹ο»Ώβ€‹ο»Ώβ€Œβ€‹β€Œβ€‹β€‹β€β€Œβ€Œβ€‹ο»Ώβ€‹ο»Ώβ€Œβ€‹β€Œβ€‹β€‹β€β€Œβ€Œβ€‹ο»Ώβ€‹β€β€‹ο»Ώβ€‹β€β€Œβ€β€β€Œβ€‹ο»Ώβ€Œβ€β€Œβ€β€Œβ€‹β€Œβ€‹β€Œβ€‹β€Œβ€Œβ€Œβ€β€Œβ€β€β€‹β€Œβ€Œβ€‹β€Œβ€Œβ€Œβ€‹β€‹β€Œο»Ώβ€β€‹β€Œβ€ο»Ώβ€β€Œο»Ώβ€β€‹β€Œβ€β€Œο»Ώβ€‹β€β€Œβ€Œβ€‹ο»Ώβ€‹β€β€‹ο»Ώβ€‹β€β€‹β€β€Œβ€Œβ€‹ο»Ώβ€Œβ€Œβ€Œβ€‹β€Œβ€‹β€‹β€ο»Ώβ€β€Œο»Ώβ€Œβ€‹β€Œβ€β€Œβ€Œβ€Œο»Ώβ€β€‹β€Œο»Ώβ€Œβ€‹β€‹ο»Ώο»Ώο»Ώβ€Œβ€β€‹β€β€Œβ€β€‹β€Œβ€Œο»Ώβ€‹ο»Ώβ€Œβ€β€Œβ€Œβ€Œβ€Œβ€Œβ€Œβ€Œο»Ώβ€‹β€β€Œβ€ο»Ώβ€‹β€‹ο»Ώο»Ώβ€Œβ€Œβ€β€β€‹β€Œο»Ώβ€Œβ€‹β€Œο»Ώβ€Œβ€‹β€Œο»Ώβ€‹β€‹β€Œο»Ώβ€‹ο»Ώβ€‹β€β€Œβ€Œβ€‹ο»Ώβ€‹ο»Ώβ€Œβ€‹β€‹β€Œβ€‹β€β€Œβ€Œβ€‹ο»Ώβ€‹β€β€Œβ€‹β€Œβ€β€‹β€β€Œβ€Œβ€‹ο»Ώβ€‹β€β€Œβ€‹β€Œβ€β€Œβ€β€β€Œβ€Œβ€ο»Ώβ€β€Œο»Ώβ€Œβ€‹β€Œβ€β€Œβ€Œβ€Œβ€ο»Ώβ€‹β€‹ο»Ώβ€Œβ€‹β€‹ο»Ώβ€Œο»Ώβ€‹ο»Ώβ€‹β€Œβ€‹β€ο»Ώβ€β€Œο»Ώβ€‹ο»Ώβ€Œβ€β€‹β€Œβ€Œβ€ο»Ώβ€β€Œβ€β€β€Œβ€Œο»Ώβ€Œβ€‹β€Œο»Ώβ€β€Œβ€‹β€ο»Ώβ€β€Œο»Ώβ€‹ο»Ώβ€Œο»Ώβ€Œβ€‹β€Œο»Ώβ€Œβ€Œβ€Œβ€β€Œβ€‹β€Œβ€β€β€Œβ€Œβ€ο»Ώο»Ώβ€‹β€β€Œβ€β€Œβ€β€β€Œβ€Œβ€β€Œβ€‹β€‹ο»Ώο»Ώβ€Œβ€Œβ€β€Œο»Ώβ€Œο»Ώβ€‹β€‹β€Œβ€β€ο»Ώβ€Œβ€Œβ€Œβ€β€Œβ€β€‹β€Œβ€Œο»Ώβ€Œβ€‹β€Œο»Ώβ€Œβ€Œβ€Œβ€β€Œβ€β€‹ο»Ώβ€Œβ€β€Œβ€Œβ€Œβ€Œβ€Œβ€ο»Ώβ€Œβ€Œβ€Œβ€‹β€Œβ€Œο»Ώβ€Œβ€β€Œο»Ώβ€Œβ€Œβ€Œβ€‹ο»Ώο»Ώβ€Œβ€ο»Ώβ€‹β€Œβ€β€Œβ€β€Œο»Ώβ€β€β€‹ο»Ώβ€Œβ€‹β€Œβ€ο»Ώβ€β€Œβ€‹β€Œο»Ώβ€Œβ€‹ο»Ώο»Ώβ€‹β€β€Œβ€β€Œο»Ώβ€Œβ€‹β€Œο»Ώβ€β€Œβ€Œο»Ώβ€‹β€‹β€Œβ€β€Œβ€Œβ€‹ο»Ώο»Ώβ€Œβ€Œβ€β€‹β€β€Œβ€ο»Ώβ€‹β€Œβ€ο»Ώο»Ώβ€Œβ€β€Œο»Ώβ€‹β€β€Œβ€β€Œο»Ώβ€‹β€‹β€Œβ€β€‹β€Œβ€Œο»Ώβ€Œβ€‹β€Œβ€β€β€‹β€‹ο»Ώο»Ώβ€Œβ€Œο»Ώβ€‹β€‹β€Œβ€β€‹β€Œβ€Œβ€β€Œο»Ώβ€Œβ€β€Œβ€Œβ€Œβ€‹β€‹β€β€Œο»Ώβ€Œβ€Œβ€Œβ€β€β€Œβ€Œβ€ο»Ώβ€‹β€Œβ€β€Œβ€‹β€Œβ€β€Œβ€Œβ€Œο»Ώβ€‹β€β€‹β€β€Œβ€Œβ€‹ο»Ώβ€Œβ€Œβ€Œβ€‹β€‹β€β€Œβ€Œο»Ώο»Ώβ€Œβ€β€ο»Ώβ€Œβ€β€Œβ€Œβ€Œο»Ώβ€β€Œβ€‹β€β€Œβ€Œβ€‹ο»Ώβ€‹ο»Ώβ€Œβ€‹β€Œβ€‹β€‹β€β€Œβ€Œβ€‹ο»Ώβ€‹ο»Ώβ€Œβ€‹β€Œβ€‹β€‹β€β€Œβ€Œβ€‹ο»Ώβ€‹β€β€‹ο»Ώβ€‹β€β€Œβ€‹β€β€β€‹ο»Ώβ€‹β€‹β€‹ο»Ώβ€Œο»Ώβ€Œο»Ώβ€β€β€‹β€ο»Ώβ€Œβ€Œβ€β€β€Œβ€Œβ€Œβ€‹β€β€Œβ€β€‹β€β€Œβ€ο»Ώβ€Œβ€Œβ€β€β€Œβ€Œβ€Œβ€‹β€‹β€Œβ€Œβ€Œβ€‹β€‹β€β€Œβ€Œβ€‹ο»Ώβ€‹β€β€‹ο»Ώβ€‹β€β€‹β€β€Œβ€Œβ€‹ο»Ώβ€Œβ€Œβ€Œβ€‹β€Œβ€‹β€‹β€ο»Ώβ€β€Œο»Ώβ€‹β€β€Œβ€β€β€Œβ€Œβ€β€‹ο»Ώβ€Œβ€β€β€‹β€Œβ€Œβ€Œβ€‹β€Œβ€β€Œβ€Œβ€Œο»Ώβ€β€‹β€Œο»Ώβ€Œβ€‹β€‹β€β€Œβ€Œβ€‹ο»Ώβ€Œβ€Œβ€Œβ€‹β€‹β€β€Œβ€Œο»Ώο»Ώβ€Œβ€β€ο»Ώβ€Œβ€β€Œβ€Œβ€Œο»Ώβ€β€Œβ€‹β€β€Œβ€Œβ€‹ο»Ώβ€‹ο»Ώβ€Œβ€‹β€Œβ€‹β€‹β€β€Œβ€Œβ€‹ο»Ώβ€‹ο»Ώβ€Œβ€‹β€Œβ€‹β€‹β€β€Œβ€Œβ€‹ο»Ώβ€‹β€β€‹ο»Ώβ€‹β€β€Œο»Ώβ€Œο»Ώβ€Œβ€Œβ€Œβ€‹β€Œο»Ώβ€‹β€Œβ€Œβ€β€β€Œβ€Œβ€‹β€‹β€β€Œο»Ώβ€‹ο»Ώβ€Œβ€Œβ€‹β€Œβ€‹ο»Ώβ€‹β€Œβ€Œβ€β€‹β€β€Œο»Ώβ€‹β€β€Œο»Ώβ€Œβ€‹β€Œβ€‹ο»Ώβ€‹β€‹β€β€Œβ€Œβ€‹ο»Ώβ€‹β€β€‹ο»Ώβ€‹β€β€‹β€β€Œβ€Œβ€‹ο»Ώβ€Œβ€Œβ€Œβ€‹β€Œβ€‹β€‹β€ο»Ώβ€β€Œβ€β€‹ο»Ώβ€Œβ€β€β€‹β€Œβ€β€β€Œβ€Œβ€ο»Ώβ€‹β€Œβ€β€Œβ€‹β€Œο»Ώβ€‹β€β€Œβ€β€Œβ€Œβ€Œβ€ο»Ώβ€β€‹β€β€Œβ€Œβ€‹ο»Ώβ€Œβ€Œβ€Œβ€‹β€‹β€β€Œβ€Œο»Ώο»Ώβ€Œβ€β€ο»Ώβ€Œβ€β€Œβ€Œβ€Œο»Ώβ€β€Œβ€‹β€β€Œβ€Œβ€‹ο»Ώβ€‹ο»Ώβ€Œβ€‹β€Œβ€‹β€‹β€β€Œβ€Œβ€‹ο»Ώβ€‹ο»Ώβ€Œβ€‹β€Œβ€‹β€‹β€β€Œβ€Œβ€‹ο»Ώβ€‹β€β€‹ο»Ώβ€‹β€β€Œβ€β€β€Œβ€‹ο»Ώβ€Œβ€β€Œβ€β€Œβ€‹β€Œβ€‹β€Œβ€‹β€Œβ€Œβ€Œβ€β€Œβ€β€β€‹β€Œβ€Œβ€‹β€Œβ€Œβ€Œβ€‹β€‹β€Œο»Ώβ€β€‹β€Œβ€ο»Ώβ€β€Œο»Ώβ€β€‹β€Œβ€β€Œο»Ώβ€‹β€β€Œβ€Œβ€‹ο»Ώβ€‹β€β€‹ο»Ώβ€‹β€β€‹β€β€Œβ€Œβ€‹ο»Ώβ€Œβ€Œβ€Œβ€‹β€Œβ€‹β€‹β€ο»Ώβ€β€Œο»Ώβ€Œβ€‹β€Œβ€β€Œβ€Œβ€Œο»Ώβ€β€‹β€Œο»Ώβ€Œβ€‹β€‹β€β€Œβ€β€Œο»Ώβ€‹β€‹β€Œβ€β€Œβ€Œβ€Œο»Ώβ€‹β€β€Œο»Ώβ€‹ο»Ώβ€Œο»Ώβ€‹β€‹β€Œβ€β€Œβ€Œβ€Œβ€β€‹ο»Ώβ€Œο»Ώβ€Œβ€‹β€Œβ€β€β€Œβ€Œο»Ώβ€Œβ€β€Œβ€β€Œβ€Œβ€‹ο»Ώο»Ώβ€Œβ€Œο»Ώβ€‹β€‹β€Œο»Ώβ€Œβ€Œβ€Œβ€β€‹β€β€Œβ€ο»Ώβ€‹β€Œβ€β€β€Œβ€Œο»Ώβ€‹ο»Ώβ€Œβ€β€β€‹β€Œβ€β€Œβ€Œβ€Œβ€β€Œβ€‹β€‹β€β€‹β€β€Œο»Ώο»Ώβ€Œ the program either returns a good or bad outputβ€‹β€‹β€‹β€‹β€Œο»Ώβ€ο»Ώβ€‹β€β€‹β€β€Œβ€ο»Ώο»Ώβ€Œο»Ώβ€‹β€β€Œβ€β€β€Œβ€Œβ€β€Œο»Ώβ€Œβ€β€β€Œβ€Œβ€ο»Ώβ€β€‹β€β€‹β€β€‹ο»Ώβ€β€β€‹β€β€‹β€β€Œο»Ώβ€‹ο»Ώβ€Œβ€β€‹β€Œβ€Œβ€ο»Ώβ€β€Œβ€β€β€Œβ€Œο»Ώβ€Œβ€‹β€Œο»Ώβ€β€Œβ€‹β€ο»Ώβ€β€Œβ€β€β€Œβ€Œβ€ο»Ώο»Ώβ€‹β€β€‹β€β€‹β€ο»Ώβ€‹β€‹β€β€‹β€β€Œβ€β€β€‹β€Œο»Ώβ€‹β€β€Œβ€β€Œβ€Œβ€Œβ€β€Œβ€β€‹β€β€‹β€β€‹ο»Ώβ€β€β€‹β€β€‹β€β€Œβ€β€β€‹β€Œο»Ώβ€Œβ€‹β€Œο»Ώβ€Œβ€‹β€Œο»Ώβ€‹β€‹β€Œο»Ώβ€‹ο»Ώβ€‹ο»Ώβ€β€β€‹β€ο»Ώο»Ώβ€‹β€ο»Ώο»Ώβ€Œβ€β€β€Œβ€Œβ€ο»Ώβ€β€Œο»Ώβ€Œβ€‹β€Œβ€β€Œβ€Œβ€Œβ€ο»Ώβ€‹β€‹ο»Ώβ€Œβ€‹β€‹ο»Ώβ€Œο»Ώβ€‹ο»Ώβ€‹β€Œβ€‹β€ο»Ώβ€β€Œο»Ώβ€‹ο»Ώβ€Œβ€β€‹β€Œβ€Œβ€ο»Ώβ€β€Œβ€β€β€Œβ€Œο»Ώβ€Œβ€‹β€Œο»Ώβ€β€Œβ€‹β€ο»Ώβ€β€Œο»Ώβ€‹ο»Ώβ€Œο»Ώβ€Œβ€‹β€Œο»Ώβ€Œβ€Œβ€Œβ€β€Œβ€‹β€Œβ€β€β€Œβ€Œβ€ο»Ώο»Ώβ€‹β€ο»Ώο»Ώβ€Œβ€β€β€Œβ€Œβ€ο»Ώβ€β€Œο»Ώβ€Œβ€‹β€Œβ€β€Œβ€Œβ€Œβ€ο»Ώβ€β€Œο»Ώβ€Œβ€‹β€‹β€ο»Ώο»Ώβ€Œβ€β€Œβ€Œβ€Œβ€β€Œβ€‹β€Œβ€β€β€Œβ€Œο»Ώβ€Œβ€‹β€‹β€ο»Ώο»Ώβ€Œβ€ο»Ώβ€Œβ€Œβ€ο»Ώο»Ώβ€Œβ€β€Œβ€‹β€Œβ€β€Œβ€Œβ€‹ο»Ώο»Ώβ€Œβ€Œο»Ώβ€‹β€‹β€Œο»Ώβ€‹β€β€Œβ€β€Œβ€Œβ€Œο»Ώβ€‹ο»Ώβ€Œβ€β€Œβ€Œβ€Œβ€ο»Ώβ€β€Œο»Ώβ€Œβ€‹β€Œβ€β€‹β€Œβ€Œο»Ώβ€Œβ€‹β€Œβ€β€β€Œβ€Œβ€ο»Ώο»Ώβ€Œβ€ο»Ώβ€β€‹ο»Ώβ€ο»Ώβ€Œβ€β€β€Œβ€Œβ€β€Œβ€‹β€‹ο»Ώο»Ώβ€Œβ€Œβ€β€Œο»Ώβ€Œο»Ώβ€‹β€‹β€Œβ€β€ο»Ώβ€Œβ€Œβ€Œβ€β€Œβ€β€‹β€Œβ€Œο»Ώβ€Œβ€‹β€Œο»Ώβ€Œβ€Œβ€Œβ€β€Œβ€β€‹ο»Ώβ€Œβ€β€Œβ€Œβ€Œβ€Œβ€Œβ€ο»Ώβ€Œβ€Œβ€Œβ€‹β€Œβ€Œο»Ώβ€Œβ€β€Œο»Ώβ€Œβ€Œβ€Œβ€‹ο»Ώο»Ώβ€Œβ€ο»Ώβ€‹β€Œβ€β€Œβ€β€Œο»Ώβ€β€β€‹ο»Ώβ€Œβ€‹β€Œβ€ο»Ώβ€β€Œβ€‹β€Œο»Ώβ€Œβ€‹ο»Ώο»Ώβ€‹ο»Ώβ€ο»Ώβ€Œο»Ώβ€Œβ€‹β€Œο»Ώβ€β€Œβ€Œο»Ώβ€‹β€‹β€Œβ€β€Œβ€Œβ€‹ο»Ώο»Ώβ€Œβ€Œβ€β€‹β€β€Œβ€ο»Ώβ€‹β€Œβ€ο»Ώο»Ώβ€Œβ€β€Œο»Ώβ€‹ο»Ώβ€ο»Ώβ€Œο»Ώβ€‹β€‹β€Œβ€β€‹β€Œβ€Œο»Ώβ€Œβ€‹β€Œβ€β€β€‹β€‹ο»Ώο»Ώβ€Œβ€Œο»Ώβ€‹β€‹β€Œβ€β€‹β€Œβ€Œβ€β€Œο»Ώβ€Œβ€β€Œβ€Œβ€Œβ€‹β€‹β€β€Œο»Ώβ€Œβ€Œβ€Œβ€β€β€Œβ€Œβ€ο»Ώβ€‹β€Œβ€β€Œβ€‹β€Œβ€β€Œβ€Œβ€Œο»Ώβ€‹β€β€‹β€β€Œβ€Œβ€‹ο»Ώβ€Œβ€Œβ€Œβ€‹β€‹β€β€Œβ€Œο»Ώο»Ώβ€Œβ€β€ο»Ώβ€Œβ€β€Œβ€Œβ€Œο»Ώβ€β€Œβ€‹β€β€Œβ€Œβ€‹ο»Ώβ€‹ο»Ώβ€Œβ€‹β€Œβ€‹β€‹β€β€Œβ€Œβ€‹ο»Ώβ€‹ο»Ώβ€Œβ€‹β€Œβ€‹β€‹β€β€Œβ€Œβ€‹ο»Ώβ€‹β€β€‹ο»Ώβ€‹β€β€Œβ€‹β€β€β€‹ο»Ώβ€‹β€‹β€‹ο»Ώβ€Œο»Ώβ€Œο»Ώβ€β€β€‹β€ο»Ώβ€Œβ€Œβ€β€β€Œβ€Œβ€Œβ€‹β€β€Œβ€β€‹β€β€Œβ€ο»Ώβ€Œβ€Œβ€β€β€Œβ€Œβ€Œβ€‹β€‹β€Œβ€Œβ€Œβ€‹β€‹β€β€Œβ€Œβ€‹ο»Ώβ€‹β€β€‹ο»Ώβ€‹β€β€‹β€β€Œβ€Œβ€‹ο»Ώβ€Œβ€Œβ€Œβ€‹β€Œβ€‹β€‹β€ο»Ώβ€β€Œο»Ώβ€‹β€β€Œβ€β€β€Œβ€Œβ€β€‹ο»Ώβ€Œβ€β€β€‹β€Œβ€Œβ€Œβ€‹β€Œβ€β€Œβ€Œβ€Œο»Ώβ€β€‹β€Œο»Ώβ€Œβ€‹β€‹β€β€Œβ€Œβ€‹ο»Ώβ€Œβ€Œβ€Œβ€‹β€‹β€β€Œβ€Œο»Ώο»Ώβ€Œβ€β€ο»Ώβ€Œβ€β€Œβ€Œβ€Œο»Ώβ€β€Œβ€‹β€β€Œβ€Œβ€‹ο»Ώβ€‹ο»Ώβ€Œβ€‹β€Œβ€‹β€‹β€β€Œβ€Œβ€‹ο»Ώβ€‹ο»Ώβ€Œβ€‹β€Œβ€‹β€‹β€β€Œβ€Œβ€‹ο»Ώβ€‹β€β€‹ο»Ώβ€‹β€β€Œο»Ώβ€Œο»Ώβ€Œβ€Œβ€Œβ€‹β€Œο»Ώβ€‹β€Œβ€Œβ€β€β€Œβ€Œβ€‹β€‹β€β€Œο»Ώβ€‹ο»Ώβ€Œβ€Œβ€‹β€Œβ€‹ο»Ώβ€‹β€Œβ€Œβ€β€‹β€β€Œο»Ώβ€‹β€β€Œο»Ώβ€Œβ€‹β€Œβ€‹ο»Ώβ€‹β€‹β€β€Œβ€Œβ€‹ο»Ώβ€‹β€β€‹ο»Ώβ€‹β€β€‹β€β€Œβ€Œβ€‹ο»Ώβ€Œβ€Œβ€Œβ€‹β€Œβ€‹β€‹β€ο»Ώβ€β€Œβ€β€‹ο»Ώβ€Œβ€β€β€‹β€Œβ€β€β€Œβ€Œβ€ο»Ώβ€‹β€Œβ€β€Œβ€‹β€Œο»Ώβ€‹β€β€Œβ€β€Œβ€Œβ€Œβ€ο»Ώβ€β€‹β€β€Œβ€Œβ€‹ο»Ώβ€Œβ€Œβ€Œβ€‹β€‹β€β€Œβ€Œο»Ώο»Ώβ€Œβ€β€ο»Ώβ€Œβ€β€Œβ€Œβ€Œο»Ώβ€β€Œβ€‹β€β€Œβ€Œβ€‹ο»Ώβ€‹ο»Ώβ€Œβ€‹β€Œβ€‹β€‹β€β€Œβ€Œβ€‹ο»Ώβ€‹ο»Ώβ€Œβ€‹β€Œβ€‹β€‹β€β€Œβ€Œβ€‹ο»Ώβ€‹β€β€‹ο»Ώβ€‹β€β€Œβ€Œβ€Œο»Ώβ€Œβ€β€Œο»Ώβ€‹ο»Ώβ€β€Œβ€Œβ€‹β€Œβ€β€Œβ€ο»Ώβ€Œβ€‹ο»Ώβ€β€Œβ€Œβ€Œβ€Œο»Ώβ€‹ο»Ώβ€Œβ€β€Œβ€‹β€β€‹β€Œβ€β€‹β€β€Œο»Ώβ€‹β€β€‹ο»Ώβ€‹β€β€‹β€β€Œβ€Œβ€‹ο»Ώβ€‹β€β€‹ο»Ώβ€‹β€β€‹β€β€Œβ€Œβ€‹ο»Ώβ€Œβ€Œβ€Œβ€‹β€Œβ€‹β€‹β€ο»Ώβ€β€Œο»Ώβ€Œβ€‹β€Œβ€β€Œβ€Œβ€Œο»Ώβ€β€‹β€Œο»Ώβ€Œβ€‹β€‹ο»Ώο»Ώο»Ώβ€Œβ€β€‹β€β€Œβ€β€‹β€Œβ€Œο»Ώβ€‹ο»Ώβ€Œβ€β€Œβ€Œβ€Œβ€Œβ€Œβ€Œβ€Œο»Ώβ€‹β€β€Œβ€ο»Ώβ€‹β€‹ο»Ώο»Ώβ€Œβ€Œβ€β€β€‹β€Œο»Ώβ€Œβ€‹β€Œο»Ώβ€Œβ€‹β€Œο»Ώβ€‹β€‹β€Œο»Ώβ€‹ο»Ώβ€‹β€β€Œβ€Œβ€‹ο»Ώβ€‹ο»Ώβ€Œβ€‹β€‹β€Œβ€‹β€β€Œβ€Œβ€‹ο»Ώβ€‹β€β€Œβ€‹β€Œβ€β€‹β€β€Œβ€Œβ€‹ο»Ώβ€‹β€β€Œβ€‹β€Œβ€β€Œβ€β€β€Œβ€Œβ€ο»Ώβ€β€Œο»Ώβ€Œβ€‹β€Œβ€β€Œβ€Œβ€Œβ€ο»Ώβ€‹β€‹ο»Ώβ€Œβ€‹β€‹ο»Ώβ€Œο»Ώβ€‹ο»Ώβ€‹β€Œβ€‹β€ο»Ώβ€β€Œο»Ώβ€‹ο»Ώβ€Œβ€β€‹β€Œβ€Œβ€ο»Ώβ€β€Œβ€β€β€Œβ€Œο»Ώβ€Œβ€‹β€Œο»Ώβ€β€Œβ€‹β€ο»Ώβ€β€Œο»Ώβ€‹ο»Ώβ€Œο»Ώβ€Œβ€‹β€Œο»Ώβ€Œβ€Œβ€Œβ€β€Œβ€‹β€Œβ€β€β€Œβ€Œβ€ο»Ώο»Ώβ€‹β€β€Œβ€β€Œβ€β€β€Œβ€Œβ€β€Œβ€‹β€‹ο»Ώο»Ώβ€Œβ€Œβ€β€Œο»Ώβ€Œο»Ώβ€‹β€‹β€Œβ€β€ο»Ώβ€Œβ€Œβ€Œβ€β€Œβ€β€‹β€Œβ€Œο»Ώβ€Œβ€‹β€Œο»Ώβ€Œβ€Œβ€Œβ€β€Œβ€β€‹ο»Ώβ€Œβ€β€Œβ€Œβ€Œβ€Œβ€Œβ€ο»Ώβ€Œβ€Œβ€Œβ€‹β€Œβ€Œο»Ώβ€Œβ€β€Œο»Ώβ€Œβ€Œβ€Œβ€‹ο»Ώο»Ώβ€Œβ€ο»Ώβ€‹β€Œβ€β€Œβ€β€Œο»Ώβ€β€β€‹ο»Ώβ€Œβ€‹β€Œβ€ο»Ώβ€β€Œβ€‹β€Œο»Ώβ€Œβ€‹ο»Ώο»Ώβ€‹β€β€Œβ€β€Œο»Ώβ€Œβ€‹β€Œο»Ώβ€β€Œβ€Œο»Ώβ€‹β€‹β€Œβ€β€Œβ€Œβ€‹ο»Ώο»Ώβ€Œβ€Œβ€β€‹β€β€Œβ€ο»Ώβ€‹β€Œβ€ο»Ώο»Ώβ€Œβ€β€Œο»Ώβ€‹β€β€Œβ€β€Œο»Ώβ€‹β€‹β€Œβ€β€‹β€Œβ€Œο»Ώβ€Œβ€‹β€Œβ€β€β€‹β€‹ο»Ώο»Ώβ€Œβ€Œο»Ώβ€‹β€‹β€Œβ€β€‹β€Œβ€Œβ€β€Œο»Ώβ€Œβ€β€Œβ€Œβ€Œβ€‹β€‹β€β€Œο»Ώβ€Œβ€Œβ€Œβ€β€β€Œβ€Œβ€ο»Ώβ€‹β€Œβ€β€Œβ€‹β€Œβ€β€Œβ€Œβ€Œο»Ώβ€‹β€β€‹β€β€Œβ€Œβ€‹ο»Ώβ€Œβ€Œβ€Œβ€‹β€‹β€β€Œβ€Œο»Ώο»Ώβ€Œβ€β€ο»Ώβ€Œβ€β€Œβ€Œβ€Œο»Ώβ€β€Œβ€‹β€β€Œβ€Œβ€‹ο»Ώβ€‹ο»Ώβ€Œβ€‹β€Œβ€‹β€‹β€β€Œβ€Œβ€‹ο»Ώβ€‹ο»Ώβ€Œβ€‹β€Œβ€‹β€‹β€β€Œβ€Œβ€‹ο»Ώβ€‹β€β€‹ο»Ώβ€‹β€β€Œβ€‹β€β€β€‹ο»Ώβ€‹β€‹β€‹ο»Ώβ€Œο»Ώβ€Œο»Ώβ€β€β€‹β€ο»Ώβ€Œβ€Œβ€β€β€Œβ€Œβ€Œβ€‹β€β€Œβ€β€‹β€β€Œβ€ο»Ώβ€Œβ€Œβ€β€β€Œβ€Œβ€Œβ€‹β€‹β€Œβ€Œβ€Œβ€‹β€‹β€β€Œβ€Œβ€‹ο»Ώβ€‹β€β€‹ο»Ώβ€‹β€β€‹β€β€Œβ€Œβ€‹ο»Ώβ€Œβ€Œβ€Œβ€‹β€Œβ€‹β€‹β€ο»Ώβ€β€Œο»Ώβ€‹β€β€Œβ€β€β€Œβ€Œβ€β€‹ο»Ώβ€Œβ€β€β€‹β€Œβ€Œβ€Œβ€‹β€Œβ€β€Œβ€Œβ€Œο»Ώβ€β€‹β€Œο»Ώβ€Œβ€‹β€‹β€β€Œβ€Œβ€‹ο»Ώβ€Œβ€Œβ€Œβ€‹β€‹β€β€Œβ€Œο»Ώο»Ώβ€Œβ€β€ο»Ώβ€Œβ€β€Œβ€Œβ€Œο»Ώβ€β€Œβ€‹β€β€Œβ€Œβ€‹ο»Ώβ€‹ο»Ώβ€Œβ€‹β€Œβ€‹β€‹β€β€Œβ€Œβ€‹ο»Ώβ€‹ο»Ώβ€Œβ€‹β€Œβ€‹β€‹β€β€Œβ€Œβ€‹ο»Ώβ€‹β€β€‹ο»Ώβ€‹β€β€Œο»Ώβ€Œο»Ώβ€Œβ€Œβ€Œβ€‹β€Œο»Ώβ€‹β€Œβ€Œβ€β€β€Œβ€Œβ€‹β€‹β€β€Œο»Ώβ€‹ο»Ώβ€Œβ€Œβ€‹β€Œβ€‹ο»Ώβ€‹β€Œβ€Œβ€β€‹β€β€Œο»Ώβ€‹β€β€Œο»Ώβ€Œβ€‹β€Œβ€‹ο»Ώβ€‹β€‹β€β€Œβ€Œβ€‹ο»Ώβ€‹β€β€‹ο»Ώβ€‹β€β€‹β€β€Œβ€Œβ€‹ο»Ώβ€Œβ€Œβ€Œβ€‹β€Œβ€‹β€‹β€ο»Ώβ€β€Œβ€β€‹ο»Ώβ€Œβ€β€β€‹β€Œβ€β€β€Œβ€Œβ€ο»Ώβ€‹β€Œβ€β€Œβ€‹β€Œο»Ώβ€‹β€β€Œβ€β€Œβ€Œβ€Œβ€ο»Ώβ€β€‹β€β€Œβ€Œβ€‹ο»Ώβ€Œβ€Œβ€Œβ€‹β€‹β€β€Œβ€Œο»Ώο»Ώβ€Œβ€β€ο»Ώβ€Œβ€β€Œβ€Œβ€Œο»Ώβ€β€Œβ€‹β€β€Œβ€Œβ€‹ο»Ώβ€‹ο»Ώβ€Œβ€‹β€Œβ€‹β€‹β€β€Œβ€Œβ€‹ο»Ώβ€‹ο»Ώβ€Œβ€‹β€Œβ€‹β€‹β€β€Œβ€Œβ€‹ο»Ώβ€‹β€β€‹ο»Ώβ€‹β€β€Œβ€Œβ€Œο»Ώβ€Œβ€β€Œο»Ώβ€‹ο»Ώβ€β€Œβ€Œβ€‹β€Œβ€β€Œβ€ο»Ώβ€Œβ€‹ο»Ώβ€β€Œβ€Œβ€Œβ€Œο»Ώβ€‹ο»Ώβ€Œβ€β€Œβ€‹β€β€‹β€Œβ€β€‹β€β€Œο»Ώβ€‹β€β€‹ο»Ώβ€‹β€β€‹β€β€Œβ€Œβ€‹ο»Ώβ€‹β€β€‹ο»Ώβ€‹β€β€‹β€β€Œβ€Œβ€‹ο»Ώβ€Œβ€Œβ€Œβ€‹β€Œβ€‹β€‹β€ο»Ώβ€β€Œο»Ώβ€Œβ€‹β€Œβ€β€Œβ€Œβ€Œο»Ώβ€β€‹β€Œο»Ώβ€Œβ€‹β€‹β€β€Œβ€β€Œο»Ώβ€‹β€‹β€Œβ€β€Œβ€Œβ€Œο»Ώβ€‹β€β€Œο»Ώβ€‹ο»Ώβ€Œο»Ώβ€‹β€‹β€Œβ€β€Œβ€Œβ€Œβ€β€‹ο»Ώβ€Œο»Ώβ€Œβ€‹β€Œβ€β€β€Œβ€Œο»Ώβ€Œβ€β€Œβ€β€Œβ€Œβ€‹ο»Ώο»Ώβ€Œβ€Œο»Ώβ€‹β€‹β€Œο»Ώβ€Œβ€Œβ€Œβ€β€‹β€β€Œβ€ο»Ώβ€‹β€Œβ€β€β€Œβ€Œο»Ώβ€‹ο»Ώβ€Œβ€β€β€‹β€Œβ€β€Œβ€Œβ€Œβ€β€Œβ€‹β€‹β€β€‹β€β€Œο»Ώο»Ώβ€Œ

Based on this information, the next logical step is to view the disassembly of the β€‹β€‹β€‹β€‹β€Œο»Ώβ€ο»Ώβ€‹β€β€‹β€β€Œβ€ο»Ώο»Ώβ€Œο»Ώβ€‹β€β€Œβ€β€β€Œβ€Œβ€β€Œο»Ώβ€Œβ€β€β€Œβ€Œβ€ο»Ώβ€β€‹β€β€‹β€β€‹ο»Ώβ€β€β€‹β€β€‹β€β€Œο»Ώβ€‹ο»Ώβ€Œβ€β€‹β€Œβ€Œβ€ο»Ώβ€β€Œβ€β€β€Œβ€Œο»Ώβ€Œβ€‹β€Œο»Ώβ€β€Œβ€‹β€ο»Ώβ€β€Œβ€β€β€Œβ€Œβ€ο»Ώο»Ώβ€‹β€β€‹β€β€‹β€ο»Ώβ€‹β€‹β€β€‹β€β€Œβ€β€β€‹β€Œο»Ώβ€‹β€β€Œβ€β€Œβ€Œβ€Œβ€β€Œβ€β€‹β€β€‹β€β€‹ο»Ώβ€β€β€‹β€β€‹β€β€Œβ€β€β€‹β€Œο»Ώβ€Œβ€‹β€Œο»Ώβ€Œβ€‹β€Œο»Ώβ€‹β€‹β€Œο»Ώβ€‹ο»Ώβ€‹ο»Ώβ€β€β€‹β€ο»Ώο»Ώβ€‹β€ο»Ώο»Ώβ€Œβ€β€β€Œβ€Œβ€ο»Ώβ€β€Œο»Ώβ€Œβ€‹β€Œβ€β€Œβ€Œβ€Œβ€ο»Ώβ€‹β€‹ο»Ώβ€Œβ€‹β€‹ο»Ώβ€Œο»Ώβ€‹ο»Ώβ€‹β€Œβ€‹β€ο»Ώβ€β€Œο»Ώβ€‹ο»Ώβ€Œβ€β€‹β€Œβ€Œβ€ο»Ώβ€β€Œβ€β€β€Œβ€Œο»Ώβ€Œβ€‹β€Œο»Ώβ€β€Œβ€‹β€ο»Ώβ€β€Œο»Ώβ€‹ο»Ώβ€Œο»Ώβ€Œβ€‹β€Œο»Ώβ€Œβ€Œβ€Œβ€β€Œβ€‹β€Œβ€β€β€Œβ€Œβ€ο»Ώο»Ώβ€‹β€ο»Ώο»Ώβ€Œβ€β€β€Œβ€Œβ€ο»Ώβ€β€Œο»Ώβ€Œβ€‹β€Œβ€β€Œβ€Œβ€Œβ€ο»Ώβ€β€Œο»Ώβ€Œβ€‹β€‹β€ο»Ώο»Ώβ€Œβ€β€Œβ€Œβ€Œβ€β€Œβ€‹β€Œβ€β€β€Œβ€Œο»Ώβ€Œβ€‹β€‹β€ο»Ώο»Ώβ€Œβ€ο»Ώβ€Œβ€Œβ€ο»Ώο»Ώβ€Œβ€β€Œβ€‹β€Œβ€β€Œβ€Œβ€‹ο»Ώο»Ώβ€Œβ€Œο»Ώβ€‹β€‹β€Œο»Ώβ€‹β€β€Œβ€β€Œβ€Œβ€Œο»Ώβ€‹ο»Ώβ€Œβ€β€Œβ€Œβ€Œβ€ο»Ώβ€β€Œο»Ώβ€Œβ€‹β€Œβ€β€‹β€Œβ€Œο»Ώβ€Œβ€‹β€Œβ€β€β€Œβ€Œβ€ο»Ώο»Ώβ€Œβ€ο»Ώβ€β€‹ο»Ώβ€ο»Ώβ€Œβ€β€β€Œβ€Œβ€β€Œβ€‹β€‹ο»Ώο»Ώβ€Œβ€Œβ€β€Œο»Ώβ€Œο»Ώβ€‹β€‹β€Œβ€β€ο»Ώβ€Œβ€Œβ€Œβ€β€Œβ€β€‹β€Œβ€Œο»Ώβ€Œβ€‹β€Œο»Ώβ€Œβ€Œβ€Œβ€β€Œβ€β€‹ο»Ώβ€Œβ€β€Œβ€Œβ€Œβ€Œβ€Œβ€ο»Ώβ€Œβ€Œβ€Œβ€‹β€Œβ€Œο»Ώβ€Œβ€β€Œο»Ώβ€Œβ€Œβ€Œβ€‹ο»Ώο»Ώβ€Œβ€ο»Ώβ€‹β€Œβ€β€Œβ€β€Œο»Ώβ€β€β€‹ο»Ώβ€Œβ€‹β€Œβ€ο»Ώβ€β€Œβ€‹β€Œο»Ώβ€Œβ€‹ο»Ώο»Ώβ€‹ο»Ώβ€ο»Ώβ€Œο»Ώβ€Œβ€‹β€Œο»Ώβ€β€Œβ€Œο»Ώβ€‹β€‹β€Œβ€β€Œβ€Œβ€‹ο»Ώο»Ώβ€Œβ€Œβ€β€‹β€β€Œβ€ο»Ώβ€‹β€Œβ€ο»Ώο»Ώβ€Œβ€β€Œο»Ώβ€‹ο»Ώβ€ο»Ώβ€Œο»Ώβ€‹β€‹β€Œβ€β€‹β€Œβ€Œο»Ώβ€Œβ€‹β€Œβ€β€β€‹β€‹ο»Ώο»Ώβ€Œβ€Œο»Ώβ€‹β€‹β€Œβ€β€‹β€Œβ€Œβ€β€Œο»Ώβ€Œβ€β€Œβ€Œβ€Œβ€‹β€‹β€β€Œο»Ώβ€Œβ€Œβ€Œβ€β€β€Œβ€Œβ€ο»Ώβ€‹β€Œβ€β€Œβ€‹β€Œβ€β€Œβ€Œβ€Œο»Ώβ€‹β€β€‹β€β€Œβ€Œβ€‹ο»Ώβ€Œβ€Œβ€Œβ€‹β€‹β€β€Œβ€Œο»Ώο»Ώβ€Œβ€β€ο»Ώβ€Œβ€β€Œβ€Œβ€Œο»Ώβ€β€Œβ€‹β€β€Œβ€Œβ€‹ο»Ώβ€‹ο»Ώβ€Œβ€‹β€Œβ€‹β€‹β€β€Œβ€Œβ€‹ο»Ώβ€‹ο»Ώβ€Œβ€‹β€Œβ€‹β€‹β€β€Œβ€Œβ€‹ο»Ώβ€‹β€β€‹ο»Ώβ€‹β€β€Œβ€‹β€β€β€‹ο»Ώβ€‹β€‹β€‹ο»Ώβ€Œο»Ώβ€Œο»Ώβ€β€β€‹β€ο»Ώβ€Œβ€Œβ€β€β€Œβ€Œβ€Œβ€‹β€β€Œβ€β€‹β€β€Œβ€ο»Ώβ€Œβ€Œβ€β€β€Œβ€Œβ€Œβ€‹β€‹β€Œβ€Œβ€Œβ€‹β€‹β€β€Œβ€Œβ€‹ο»Ώβ€‹β€β€‹ο»Ώβ€‹β€β€‹β€β€Œβ€Œβ€‹ο»Ώβ€Œβ€Œβ€Œβ€‹β€Œβ€‹β€‹β€ο»Ώβ€β€Œο»Ώβ€‹β€β€Œβ€β€β€Œβ€Œβ€β€‹ο»Ώβ€Œβ€β€β€‹β€Œβ€Œβ€Œβ€‹β€Œβ€β€Œβ€Œβ€Œο»Ώβ€β€‹β€Œο»Ώβ€Œβ€‹β€‹β€β€Œβ€Œβ€‹ο»Ώβ€Œβ€Œβ€Œβ€‹β€‹β€β€Œβ€Œο»Ώο»Ώβ€Œβ€β€ο»Ώβ€Œβ€β€Œβ€Œβ€Œο»Ώβ€β€Œβ€‹β€β€Œβ€Œβ€‹ο»Ώβ€‹ο»Ώβ€Œβ€‹β€Œβ€‹β€‹β€β€Œβ€Œβ€‹ο»Ώβ€‹ο»Ώβ€Œβ€‹β€Œβ€‹β€‹β€β€Œβ€Œβ€‹ο»Ώβ€‹β€β€‹ο»Ώβ€‹β€β€Œο»Ώβ€Œβ€β€Œβ€ο»Ώβ€β€Œο»Ώβ€β€Œβ€‹ο»Ώβ€‹β€β€Œβ€β€β€Œβ€Œο»Ώβ€β€β€‹ο»Ώβ€β€‹β€Œβ€Œβ€Œβ€Œβ€Œο»Ώβ€β€‹β€Œβ€Œβ€‹β€Œβ€Œβ€‹ο»Ώβ€‹β€‹ο»Ώβ€Œβ€Œβ€‹β€β€Œβ€Œβ€‹ο»Ώβ€‹β€β€‹ο»Ώβ€‹β€β€‹β€β€Œβ€Œβ€‹ο»Ώβ€Œβ€Œβ€Œβ€‹β€Œβ€‹β€‹β€ο»Ώβ€β€Œβ€β€‹ο»Ώβ€Œβ€β€β€‹β€Œβ€β€β€Œβ€Œβ€ο»Ώβ€‹β€Œβ€β€Œβ€‹β€Œο»Ώβ€‹β€β€Œβ€β€Œβ€Œβ€Œβ€ο»Ώβ€β€‹β€β€Œβ€Œβ€‹ο»Ώβ€Œβ€Œβ€Œβ€‹β€‹β€β€Œβ€Œο»Ώο»Ώβ€Œβ€β€ο»Ώβ€Œβ€β€Œβ€Œβ€Œο»Ώβ€β€Œβ€‹β€β€Œβ€Œβ€‹ο»Ώβ€‹ο»Ώβ€Œβ€‹β€Œβ€‹β€‹β€β€Œβ€Œβ€‹ο»Ώβ€‹ο»Ώβ€Œβ€‹β€Œβ€‹β€‹β€β€Œβ€Œβ€‹ο»Ώβ€‹β€β€‹ο»Ώβ€‹β€β€‹ο»Ώβ€‹β€Œβ€Œο»Ώβ€Œβ€β€Œβ€ο»Ώβ€Œβ€Œβ€β€β€Œβ€Œβ€Œβ€‹β€‹β€Œβ€Œβ€β€β€Œβ€Œο»Ώο»Ώβ€Œβ€β€Œβ€‹β€Œβ€Œβ€‹β€β€‹ο»Ώβ€β€‹β€Œο»Ώβ€‹β€Œβ€Œβ€‹β€ο»Ώβ€‹β€β€Œβ€Œβ€‹ο»Ώβ€‹β€β€‹ο»Ώβ€‹β€β€‹β€β€Œβ€Œβ€‹ο»Ώβ€Œβ€Œβ€Œβ€‹β€Œβ€‹β€‹β€ο»Ώβ€β€Œο»Ώβ€Œβ€‹β€Œβ€β€Œβ€Œβ€Œο»Ώβ€β€‹β€Œο»Ώβ€Œβ€‹β€‹ο»Ώο»Ώο»Ώβ€Œβ€β€‹β€β€Œβ€β€‹β€Œβ€Œο»Ώβ€‹ο»Ώβ€Œβ€β€Œβ€Œβ€Œβ€Œβ€Œβ€Œβ€Œο»Ώβ€‹β€β€Œβ€ο»Ώβ€‹β€‹ο»Ώο»Ώβ€Œβ€Œβ€β€β€‹β€Œο»Ώβ€Œβ€‹β€Œο»Ώβ€Œβ€‹β€Œο»Ώβ€‹β€‹β€Œο»Ώβ€‹ο»Ώβ€‹β€β€Œβ€Œβ€‹ο»Ώβ€‹ο»Ώβ€Œβ€‹β€‹β€Œβ€‹β€β€Œβ€Œβ€‹ο»Ώβ€‹β€β€Œβ€‹β€Œβ€β€‹β€β€Œβ€Œβ€‹ο»Ώβ€‹β€β€Œβ€‹β€Œβ€β€Œβ€β€β€Œβ€Œβ€ο»Ώβ€β€Œο»Ώβ€Œβ€‹β€Œβ€β€Œβ€Œβ€Œβ€ο»Ώβ€‹β€‹ο»Ώβ€Œβ€‹β€‹ο»Ώβ€Œο»Ώβ€‹ο»Ώβ€‹β€Œβ€‹β€ο»Ώβ€β€Œο»Ώβ€‹ο»Ώβ€Œβ€β€‹β€Œβ€Œβ€ο»Ώβ€β€Œβ€β€β€Œβ€Œο»Ώβ€Œβ€‹β€Œο»Ώβ€β€Œβ€‹β€ο»Ώβ€β€Œο»Ώβ€‹ο»Ώβ€Œο»Ώβ€Œβ€‹β€Œο»Ώβ€Œβ€Œβ€Œβ€β€Œβ€‹β€Œβ€β€β€Œβ€Œβ€ο»Ώο»Ώβ€‹β€β€Œβ€β€Œβ€β€β€Œβ€Œβ€β€Œβ€‹β€‹ο»Ώο»Ώβ€Œβ€Œβ€β€Œο»Ώβ€Œο»Ώβ€‹β€‹β€Œβ€β€ο»Ώβ€Œβ€Œβ€Œβ€β€Œβ€β€‹β€Œβ€Œο»Ώβ€Œβ€‹β€Œο»Ώβ€Œβ€Œβ€Œβ€β€Œβ€β€‹ο»Ώβ€Œβ€β€Œβ€Œβ€Œβ€Œβ€Œβ€ο»Ώβ€Œβ€Œβ€Œβ€‹β€Œβ€Œο»Ώβ€Œβ€β€Œο»Ώβ€Œβ€Œβ€Œβ€‹ο»Ώο»Ώβ€Œβ€ο»Ώβ€‹β€Œβ€β€Œβ€β€Œο»Ώβ€β€β€‹ο»Ώβ€Œβ€‹β€Œβ€ο»Ώβ€β€Œβ€‹β€Œο»Ώβ€Œβ€‹ο»Ώο»Ώβ€‹β€β€Œβ€β€Œο»Ώβ€Œβ€‹β€Œο»Ώβ€β€Œβ€Œο»Ώβ€‹β€‹β€Œβ€β€Œβ€Œβ€‹ο»Ώο»Ώβ€Œβ€Œβ€β€‹β€β€Œβ€ο»Ώβ€‹β€Œβ€ο»Ώο»Ώβ€Œβ€β€Œο»Ώβ€‹β€β€Œβ€β€Œο»Ώβ€‹β€‹β€Œβ€β€‹β€Œβ€Œο»Ώβ€Œβ€‹β€Œβ€β€β€‹β€‹ο»Ώο»Ώβ€Œβ€Œο»Ώβ€‹β€‹β€Œβ€β€‹β€Œβ€Œβ€β€Œο»Ώβ€Œβ€β€Œβ€Œβ€Œβ€‹β€‹β€β€Œο»Ώβ€Œβ€Œβ€Œβ€β€β€Œβ€Œβ€ο»Ώβ€‹β€Œβ€β€Œβ€‹β€Œβ€β€Œβ€Œβ€Œο»Ώβ€‹β€β€‹β€β€Œβ€Œβ€‹ο»Ώβ€Œβ€Œβ€Œβ€‹β€‹β€β€Œβ€Œο»Ώο»Ώβ€Œβ€β€ο»Ώβ€Œβ€β€Œβ€Œβ€Œο»Ώβ€β€Œβ€‹β€β€Œβ€Œβ€‹ο»Ώβ€‹ο»Ώβ€Œβ€‹β€Œβ€‹β€‹β€β€Œβ€Œβ€‹ο»Ώβ€‹ο»Ώβ€Œβ€‹β€Œβ€‹β€‹β€β€Œβ€Œβ€‹ο»Ώβ€‹β€β€‹ο»Ώβ€‹β€β€Œβ€‹β€β€β€‹ο»Ώβ€‹β€‹β€‹ο»Ώβ€Œο»Ώβ€Œο»Ώβ€β€β€‹β€ο»Ώβ€Œβ€Œβ€β€β€Œβ€Œβ€Œβ€‹β€β€Œβ€β€‹β€β€Œβ€ο»Ώβ€Œβ€Œβ€β€β€Œβ€Œβ€Œβ€‹β€‹β€Œβ€Œβ€Œβ€‹β€‹β€β€Œβ€Œβ€‹ο»Ώβ€‹β€β€‹ο»Ώβ€‹β€β€‹β€β€Œβ€Œβ€‹ο»Ώβ€Œβ€Œβ€Œβ€‹β€Œβ€‹β€‹β€ο»Ώβ€β€Œο»Ώβ€‹β€β€Œβ€β€β€Œβ€Œβ€β€‹ο»Ώβ€Œβ€β€β€‹β€Œβ€Œβ€Œβ€‹β€Œβ€β€Œβ€Œβ€Œο»Ώβ€β€‹β€Œο»Ώβ€Œβ€‹β€‹β€β€Œβ€Œβ€‹ο»Ώβ€Œβ€Œβ€Œβ€‹β€‹β€β€Œβ€Œο»Ώο»Ώβ€Œβ€β€ο»Ώβ€Œβ€β€Œβ€Œβ€Œο»Ώβ€β€Œβ€‹β€β€Œβ€Œβ€‹ο»Ώβ€‹ο»Ώβ€Œβ€‹β€Œβ€‹β€‹β€β€Œβ€Œβ€‹ο»Ώβ€‹ο»Ώβ€Œβ€‹β€Œβ€‹β€‹β€β€Œβ€Œβ€‹ο»Ώβ€‹β€β€‹ο»Ώβ€‹β€β€Œο»Ώβ€Œβ€β€Œβ€ο»Ώβ€β€Œο»Ώβ€β€Œβ€‹ο»Ώβ€‹β€β€Œβ€β€β€Œβ€Œο»Ώβ€β€β€‹ο»Ώβ€β€‹β€Œβ€Œβ€Œβ€Œβ€Œο»Ώβ€β€‹β€Œβ€Œβ€‹β€Œβ€Œβ€‹ο»Ώβ€‹β€‹ο»Ώβ€Œβ€Œβ€‹β€β€Œβ€Œβ€‹ο»Ώβ€‹β€β€‹ο»Ώβ€‹β€β€‹β€β€Œβ€Œβ€‹ο»Ώβ€Œβ€Œβ€Œβ€‹β€Œβ€‹β€‹β€ο»Ώβ€β€Œβ€β€‹ο»Ώβ€Œβ€β€β€‹β€Œβ€β€β€Œβ€Œβ€ο»Ώβ€‹β€Œβ€β€Œβ€‹β€Œο»Ώβ€‹β€β€Œβ€β€Œβ€Œβ€Œβ€ο»Ώβ€β€‹β€β€Œβ€Œβ€‹ο»Ώβ€Œβ€Œβ€Œβ€‹β€‹β€β€Œβ€Œο»Ώο»Ώβ€Œβ€β€ο»Ώβ€Œβ€β€Œβ€Œβ€Œο»Ώβ€β€Œβ€‹β€β€Œβ€Œβ€‹ο»Ώβ€‹ο»Ώβ€Œβ€‹β€Œβ€‹β€‹β€β€Œβ€Œβ€‹ο»Ώβ€‹ο»Ώβ€Œβ€‹β€Œβ€‹β€‹β€β€Œβ€Œβ€‹ο»Ώβ€‹β€β€‹ο»Ώβ€‹β€β€‹ο»Ώβ€‹β€Œβ€Œο»Ώβ€Œβ€β€Œβ€ο»Ώβ€Œβ€Œβ€β€β€Œβ€Œβ€Œβ€‹β€‹β€Œβ€Œβ€β€β€Œβ€Œο»Ώο»Ώβ€Œβ€β€Œβ€‹β€Œβ€Œβ€‹β€β€‹ο»Ώβ€β€‹β€Œο»Ώβ€‹β€Œβ€Œβ€‹β€ο»Ώβ€‹β€β€Œβ€Œβ€‹ο»Ώβ€‹β€β€‹ο»Ώβ€‹β€β€‹β€β€Œβ€Œβ€‹ο»Ώβ€Œβ€Œβ€Œβ€‹β€Œβ€‹β€‹β€ο»Ώβ€β€Œο»Ώβ€Œβ€‹β€Œβ€β€Œβ€Œβ€Œο»Ώβ€β€‹β€Œο»Ώβ€Œβ€‹β€‹β€β€Œβ€β€Œο»Ώβ€‹β€‹β€Œβ€β€Œβ€Œβ€Œο»Ώβ€‹β€β€Œο»Ώβ€‹ο»Ώβ€Œο»Ώβ€‹β€‹β€Œβ€β€Œβ€Œβ€Œβ€β€‹ο»Ώβ€Œο»Ώβ€Œβ€‹β€Œβ€β€β€Œβ€Œο»Ώβ€Œβ€β€Œβ€β€Œβ€Œβ€‹ο»Ώο»Ώβ€Œβ€Œο»Ώβ€‹β€‹β€Œο»Ώβ€Œβ€Œβ€Œβ€β€‹β€β€Œβ€ο»Ώβ€‹β€Œβ€β€β€Œβ€Œο»Ώβ€‹ο»Ώβ€Œβ€β€β€‹β€Œβ€β€Œβ€Œβ€Œβ€β€Œβ€‹β€‹β€β€‹β€β€Œο»Ώο»Ώβ€Œwhat_is_my_purposeβ€‹β€‹β€‹β€‹β€Œο»Ώβ€ο»Ώβ€‹β€β€‹β€β€Œβ€ο»Ώο»Ώβ€Œο»Ώβ€‹β€β€Œβ€β€β€Œβ€Œβ€β€Œο»Ώβ€Œβ€β€β€Œβ€Œβ€ο»Ώβ€β€‹β€β€‹β€β€‹ο»Ώβ€β€β€‹β€β€‹β€β€Œο»Ώβ€‹ο»Ώβ€Œβ€β€‹β€Œβ€Œβ€ο»Ώβ€β€Œβ€β€β€Œβ€Œο»Ώβ€Œβ€‹β€Œο»Ώβ€β€Œβ€‹β€ο»Ώβ€β€Œβ€β€β€Œβ€Œβ€ο»Ώο»Ώβ€‹β€β€‹β€β€‹β€ο»Ώβ€‹β€‹β€β€‹β€β€Œβ€β€β€‹β€Œο»Ώβ€‹β€β€Œβ€β€Œβ€Œβ€Œβ€β€Œβ€β€‹β€β€‹β€β€‹ο»Ώβ€β€β€‹β€β€‹β€β€Œβ€β€β€‹β€Œο»Ώβ€Œβ€‹β€Œο»Ώβ€Œβ€‹β€Œο»Ώβ€‹β€‹β€Œο»Ώβ€‹ο»Ώβ€‹ο»Ώβ€β€β€‹β€ο»Ώο»Ώβ€‹β€ο»Ώο»Ώβ€Œβ€β€β€Œβ€Œβ€ο»Ώβ€β€Œο»Ώβ€Œβ€‹β€Œβ€β€Œβ€Œβ€Œβ€ο»Ώβ€‹β€‹ο»Ώβ€Œβ€‹β€‹ο»Ώβ€Œο»Ώβ€‹ο»Ώβ€‹β€Œβ€‹β€ο»Ώβ€β€Œο»Ώβ€‹ο»Ώβ€Œβ€β€‹β€Œβ€Œβ€ο»Ώβ€β€Œβ€β€β€Œβ€Œο»Ώβ€Œβ€‹β€Œο»Ώβ€β€Œβ€‹β€ο»Ώβ€β€Œο»Ώβ€‹ο»Ώβ€Œο»Ώβ€Œβ€‹β€Œο»Ώβ€Œβ€Œβ€Œβ€β€Œβ€‹β€Œβ€β€β€Œβ€Œβ€ο»Ώο»Ώβ€‹β€ο»Ώο»Ώβ€Œβ€β€β€Œβ€Œβ€ο»Ώβ€β€Œο»Ώβ€Œβ€‹β€Œβ€β€Œβ€Œβ€Œβ€ο»Ώβ€β€Œο»Ώβ€Œβ€‹β€‹β€ο»Ώο»Ώβ€Œβ€β€Œβ€Œβ€Œβ€β€Œβ€‹β€Œβ€β€β€Œβ€Œο»Ώβ€Œβ€‹β€‹β€ο»Ώο»Ώβ€Œβ€ο»Ώβ€Œβ€Œβ€ο»Ώο»Ώβ€Œβ€β€Œβ€‹β€Œβ€β€Œβ€Œβ€‹ο»Ώο»Ώβ€Œβ€Œο»Ώβ€‹β€‹β€Œο»Ώβ€‹β€β€Œβ€β€Œβ€Œβ€Œο»Ώβ€‹ο»Ώβ€Œβ€β€Œβ€Œβ€Œβ€ο»Ώβ€β€Œο»Ώβ€Œβ€‹β€Œβ€β€‹β€Œβ€Œο»Ώβ€Œβ€‹β€Œβ€β€β€Œβ€Œβ€ο»Ώο»Ώβ€Œβ€ο»Ώβ€β€‹ο»Ώβ€ο»Ώβ€Œβ€β€β€Œβ€Œβ€β€Œβ€‹β€‹ο»Ώο»Ώβ€Œβ€Œβ€β€Œο»Ώβ€Œο»Ώβ€‹β€‹β€Œβ€β€ο»Ώβ€Œβ€Œβ€Œβ€β€Œβ€β€‹β€Œβ€Œο»Ώβ€Œβ€‹β€Œο»Ώβ€Œβ€Œβ€Œβ€β€Œβ€β€‹ο»Ώβ€Œβ€β€Œβ€Œβ€Œβ€Œβ€Œβ€ο»Ώβ€Œβ€Œβ€Œβ€‹β€Œβ€Œο»Ώβ€Œβ€β€Œο»Ώβ€Œβ€Œβ€Œβ€‹ο»Ώο»Ώβ€Œβ€ο»Ώβ€‹β€Œβ€β€Œβ€β€Œο»Ώβ€β€β€‹ο»Ώβ€Œβ€‹β€Œβ€ο»Ώβ€β€Œβ€‹β€Œο»Ώβ€Œβ€‹ο»Ώο»Ώβ€‹ο»Ώβ€ο»Ώβ€Œο»Ώβ€Œβ€‹β€Œο»Ώβ€β€Œβ€Œο»Ώβ€‹β€‹β€Œβ€β€Œβ€Œβ€‹ο»Ώο»Ώβ€Œβ€Œβ€β€‹β€β€Œβ€ο»Ώβ€‹β€Œβ€ο»Ώο»Ώβ€Œβ€β€Œο»Ώβ€‹ο»Ώβ€ο»Ώβ€Œο»Ώβ€‹β€‹β€Œβ€β€‹β€Œβ€Œο»Ώβ€Œβ€‹β€Œβ€β€β€‹β€‹ο»Ώο»Ώβ€Œβ€Œο»Ώβ€‹β€‹β€Œβ€β€‹β€Œβ€Œβ€β€Œο»Ώβ€Œβ€β€Œβ€Œβ€Œβ€‹β€‹β€β€Œο»Ώβ€Œβ€Œβ€Œβ€β€β€Œβ€Œβ€ο»Ώβ€‹β€Œβ€β€Œβ€‹β€Œβ€β€Œβ€Œβ€Œο»Ώβ€‹β€β€‹β€β€Œβ€Œβ€‹ο»Ώβ€Œβ€Œβ€Œβ€‹β€‹β€β€Œβ€Œο»Ώο»Ώβ€Œβ€β€ο»Ώβ€Œβ€β€Œβ€Œβ€Œο»Ώβ€β€Œβ€‹β€β€Œβ€Œβ€‹ο»Ώβ€‹ο»Ώβ€Œβ€‹β€Œβ€‹β€‹β€β€Œβ€Œβ€‹ο»Ώβ€‹ο»Ώβ€Œβ€‹β€Œβ€‹β€‹β€β€Œβ€Œβ€‹ο»Ώβ€‹β€β€‹ο»Ώβ€‹β€β€Œβ€‹β€β€β€‹ο»Ώβ€‹β€‹β€‹ο»Ώβ€Œο»Ώβ€Œο»Ώβ€β€β€‹β€ο»Ώβ€Œβ€Œβ€β€β€Œβ€Œβ€Œβ€‹β€β€Œβ€β€‹β€β€Œβ€ο»Ώβ€Œβ€Œβ€β€β€Œβ€Œβ€Œβ€‹β€‹β€Œβ€Œβ€Œβ€‹β€‹β€β€Œβ€Œβ€‹ο»Ώβ€‹β€β€‹ο»Ώβ€‹β€β€‹β€β€Œβ€Œβ€‹ο»Ώβ€Œβ€Œβ€Œβ€‹β€Œβ€‹β€‹β€ο»Ώβ€β€Œο»Ώβ€‹β€β€Œβ€β€β€Œβ€Œβ€β€‹ο»Ώβ€Œβ€β€β€‹β€Œβ€Œβ€Œβ€‹β€Œβ€β€Œβ€Œβ€Œο»Ώβ€β€‹β€Œο»Ώβ€Œβ€‹β€‹β€β€Œβ€Œβ€‹ο»Ώβ€Œβ€Œβ€Œβ€‹β€‹β€β€Œβ€Œο»Ώο»Ώβ€Œβ€β€ο»Ώβ€Œβ€β€Œβ€Œβ€Œο»Ώβ€β€Œβ€‹β€β€Œβ€Œβ€‹ο»Ώβ€‹ο»Ώβ€Œβ€‹β€Œβ€‹β€‹β€β€Œβ€Œβ€‹ο»Ώβ€‹ο»Ώβ€Œβ€‹β€Œβ€‹β€‹β€β€Œβ€Œβ€‹ο»Ώβ€‹β€β€‹ο»Ώβ€‹β€β€Œο»Ώβ€Œβ€β€Œβ€ο»Ώβ€β€Œο»Ώβ€β€Œβ€‹ο»Ώβ€‹β€β€Œβ€β€β€Œβ€Œο»Ώβ€β€β€‹ο»Ώβ€β€‹β€Œβ€Œβ€Œβ€Œβ€Œο»Ώβ€β€‹β€Œβ€Œβ€‹β€Œβ€Œβ€‹ο»Ώβ€‹β€‹ο»Ώβ€Œβ€Œβ€‹β€β€Œβ€Œβ€‹ο»Ώβ€‹β€β€‹ο»Ώβ€‹β€β€‹β€β€Œβ€Œβ€‹ο»Ώβ€Œβ€Œβ€Œβ€‹β€Œβ€‹β€‹β€ο»Ώβ€β€Œβ€β€‹ο»Ώβ€Œβ€β€β€‹β€Œβ€β€β€Œβ€Œβ€ο»Ώβ€‹β€Œβ€β€Œβ€‹β€Œο»Ώβ€‹β€β€Œβ€β€Œβ€Œβ€Œβ€ο»Ώβ€β€‹β€β€Œβ€Œβ€‹ο»Ώβ€Œβ€Œβ€Œβ€‹β€‹β€β€Œβ€Œο»Ώο»Ώβ€Œβ€β€ο»Ώβ€Œβ€β€Œβ€Œβ€Œο»Ώβ€β€Œβ€‹β€β€Œβ€Œβ€‹ο»Ώβ€‹ο»Ώβ€Œβ€‹β€Œβ€‹β€‹β€β€Œβ€Œβ€‹ο»Ώβ€‹ο»Ώβ€Œβ€‹β€Œβ€‹β€‹β€β€Œβ€Œβ€‹ο»Ώβ€‹β€β€‹ο»Ώβ€‹β€β€Œβ€Œο»Ώο»Ώβ€‹ο»Ώβ€‹β€‹β€Œο»Ώβ€β€Œβ€Œο»Ώβ€Œβ€β€Œβ€β€Œβ€Œβ€Œβ€β€‹ο»Ώβ€Œβ€‹ο»Ώβ€β€Œο»Ώβ€β€‹β€Œβ€β€Œβ€β€Œβ€Œβ€β€β€Œο»Ώβ€‹β€β€Œβ€ο»Ώβ€‹β€‹β€β€Œβ€Œβ€‹ο»Ώβ€‹β€β€‹ο»Ώβ€‹β€β€‹β€β€Œβ€Œβ€‹ο»Ώβ€Œβ€Œβ€Œβ€‹β€Œβ€‹β€‹β€ο»Ώβ€β€Œο»Ώβ€Œβ€‹β€Œβ€β€Œβ€Œβ€Œο»Ώβ€β€‹β€Œο»Ώβ€Œβ€‹β€‹ο»Ώο»Ώο»Ώβ€Œβ€β€‹β€β€Œβ€β€‹β€Œβ€Œο»Ώβ€‹ο»Ώβ€Œβ€β€Œβ€Œβ€Œβ€Œβ€Œβ€Œβ€Œο»Ώβ€‹β€β€Œβ€ο»Ώβ€‹β€‹ο»Ώο»Ώβ€Œβ€Œβ€β€β€‹β€Œο»Ώβ€Œβ€‹β€Œο»Ώβ€Œβ€‹β€Œο»Ώβ€‹β€‹β€Œο»Ώβ€‹ο»Ώβ€‹β€β€Œβ€Œβ€‹ο»Ώβ€‹ο»Ώβ€Œβ€‹β€‹β€Œβ€‹β€β€Œβ€Œβ€‹ο»Ώβ€‹β€β€Œβ€‹β€Œβ€β€‹β€β€Œβ€Œβ€‹ο»Ώβ€‹β€β€Œβ€‹β€Œβ€β€Œβ€β€β€Œβ€Œβ€ο»Ώβ€β€Œο»Ώβ€Œβ€‹β€Œβ€β€Œβ€Œβ€Œβ€ο»Ώβ€‹β€‹ο»Ώβ€Œβ€‹β€‹ο»Ώβ€Œο»Ώβ€‹ο»Ώβ€‹β€Œβ€‹β€ο»Ώβ€β€Œο»Ώβ€‹ο»Ώβ€Œβ€β€‹β€Œβ€Œβ€ο»Ώβ€β€Œβ€β€β€Œβ€Œο»Ώβ€Œβ€‹β€Œο»Ώβ€β€Œβ€‹β€ο»Ώβ€β€Œο»Ώβ€‹ο»Ώβ€Œο»Ώβ€Œβ€‹β€Œο»Ώβ€Œβ€Œβ€Œβ€β€Œβ€‹β€Œβ€β€β€Œβ€Œβ€ο»Ώο»Ώβ€‹β€β€Œβ€β€Œβ€β€β€Œβ€Œβ€β€Œβ€‹β€‹ο»Ώο»Ώβ€Œβ€Œβ€β€Œο»Ώβ€Œο»Ώβ€‹β€‹β€Œβ€β€ο»Ώβ€Œβ€Œβ€Œβ€β€Œβ€β€‹β€Œβ€Œο»Ώβ€Œβ€‹β€Œο»Ώβ€Œβ€Œβ€Œβ€β€Œβ€β€‹ο»Ώβ€Œβ€β€Œβ€Œβ€Œβ€Œβ€Œβ€ο»Ώβ€Œβ€Œβ€Œβ€‹β€Œβ€Œο»Ώβ€Œβ€β€Œο»Ώβ€Œβ€Œβ€Œβ€‹ο»Ώο»Ώβ€Œβ€ο»Ώβ€‹β€Œβ€β€Œβ€β€Œο»Ώβ€β€β€‹ο»Ώβ€Œβ€‹β€Œβ€ο»Ώβ€β€Œβ€‹β€Œο»Ώβ€Œβ€‹ο»Ώο»Ώβ€‹β€β€Œβ€β€Œο»Ώβ€Œβ€‹β€Œο»Ώβ€β€Œβ€Œο»Ώβ€‹β€‹β€Œβ€β€Œβ€Œβ€‹ο»Ώο»Ώβ€Œβ€Œβ€β€‹β€β€Œβ€ο»Ώβ€‹β€Œβ€ο»Ώο»Ώβ€Œβ€β€Œο»Ώβ€‹β€β€Œβ€β€Œο»Ώβ€‹β€‹β€Œβ€β€‹β€Œβ€Œο»Ώβ€Œβ€‹β€Œβ€β€β€‹β€‹ο»Ώο»Ώβ€Œβ€Œο»Ώβ€‹β€‹β€Œβ€β€‹β€Œβ€Œβ€β€Œο»Ώβ€Œβ€β€Œβ€Œβ€Œβ€‹β€‹β€β€Œο»Ώβ€Œβ€Œβ€Œβ€β€β€Œβ€Œβ€ο»Ώβ€‹β€Œβ€β€Œβ€‹β€Œβ€β€Œβ€Œβ€Œο»Ώβ€‹β€β€‹β€β€Œβ€Œβ€‹ο»Ώβ€Œβ€Œβ€Œβ€‹β€‹β€β€Œβ€Œο»Ώο»Ώβ€Œβ€β€ο»Ώβ€Œβ€β€Œβ€Œβ€Œο»Ώβ€β€Œβ€‹β€β€Œβ€Œβ€‹ο»Ώβ€‹ο»Ώβ€Œβ€‹β€Œβ€‹β€‹β€β€Œβ€Œβ€‹ο»Ώβ€‹ο»Ώβ€Œβ€‹β€Œβ€‹β€‹β€β€Œβ€Œβ€‹ο»Ώβ€‹β€β€‹ο»Ώβ€‹β€β€Œβ€‹β€β€β€‹ο»Ώβ€‹β€‹β€‹ο»Ώβ€Œο»Ώβ€Œο»Ώβ€β€β€‹β€ο»Ώβ€Œβ€Œβ€β€β€Œβ€Œβ€Œβ€‹β€β€Œβ€β€‹β€β€Œβ€ο»Ώβ€Œβ€Œβ€β€β€Œβ€Œβ€Œβ€‹β€‹β€Œβ€Œβ€Œβ€‹β€‹β€β€Œβ€Œβ€‹ο»Ώβ€‹β€β€‹ο»Ώβ€‹β€β€‹β€β€Œβ€Œβ€‹ο»Ώβ€Œβ€Œβ€Œβ€‹β€Œβ€‹β€‹β€ο»Ώβ€β€Œο»Ώβ€‹β€β€Œβ€β€β€Œβ€Œβ€β€‹ο»Ώβ€Œβ€β€β€‹β€Œβ€Œβ€Œβ€‹β€Œβ€β€Œβ€Œβ€Œο»Ώβ€β€‹β€Œο»Ώβ€Œβ€‹β€‹β€β€Œβ€Œβ€‹ο»Ώβ€Œβ€Œβ€Œβ€‹β€‹β€β€Œβ€Œο»Ώο»Ώβ€Œβ€β€ο»Ώβ€Œβ€β€Œβ€Œβ€Œο»Ώβ€β€Œβ€‹β€β€Œβ€Œβ€‹ο»Ώβ€‹ο»Ώβ€Œβ€‹β€Œβ€‹β€‹β€β€Œβ€Œβ€‹ο»Ώβ€‹ο»Ώβ€Œβ€‹β€Œβ€‹β€‹β€β€Œβ€Œβ€‹ο»Ώβ€‹β€β€‹ο»Ώβ€‹β€β€Œο»Ώβ€Œβ€β€Œβ€ο»Ώβ€β€Œο»Ώβ€β€Œβ€‹ο»Ώβ€‹β€β€Œβ€β€β€Œβ€Œο»Ώβ€β€β€‹ο»Ώβ€β€‹β€Œβ€Œβ€Œβ€Œβ€Œο»Ώβ€β€‹β€Œβ€Œβ€‹β€Œβ€Œβ€‹ο»Ώβ€‹β€‹ο»Ώβ€Œβ€Œβ€‹β€β€Œβ€Œβ€‹ο»Ώβ€‹β€β€‹ο»Ώβ€‹β€β€‹β€β€Œβ€Œβ€‹ο»Ώβ€Œβ€Œβ€Œβ€‹β€Œβ€‹β€‹β€ο»Ώβ€β€Œβ€β€‹ο»Ώβ€Œβ€β€β€‹β€Œβ€β€β€Œβ€Œβ€ο»Ώβ€‹β€Œβ€β€Œβ€‹β€Œο»Ώβ€‹β€β€Œβ€β€Œβ€Œβ€Œβ€ο»Ώβ€β€‹β€β€Œβ€Œβ€‹ο»Ώβ€Œβ€Œβ€Œβ€‹β€‹β€β€Œβ€Œο»Ώο»Ώβ€Œβ€β€ο»Ώβ€Œβ€β€Œβ€Œβ€Œο»Ώβ€β€Œβ€‹β€β€Œβ€Œβ€‹ο»Ώβ€‹ο»Ώβ€Œβ€‹β€Œβ€‹β€‹β€β€Œβ€Œβ€‹ο»Ώβ€‹ο»Ώβ€Œβ€‹β€Œβ€‹β€‹β€β€Œβ€Œβ€‹ο»Ώβ€‹β€β€‹ο»Ώβ€‹β€β€Œβ€Œο»Ώο»Ώβ€‹ο»Ώβ€‹β€‹β€Œο»Ώβ€β€Œβ€Œο»Ώβ€Œβ€β€Œβ€β€Œβ€Œβ€Œβ€β€‹ο»Ώβ€Œβ€‹ο»Ώβ€β€Œο»Ώβ€β€‹β€Œβ€β€Œβ€β€Œβ€Œβ€β€β€Œο»Ώβ€‹β€β€Œβ€ο»Ώβ€‹β€‹β€β€Œβ€Œβ€‹ο»Ώβ€‹β€β€‹ο»Ώβ€‹β€β€‹β€β€Œβ€Œβ€‹ο»Ώβ€Œβ€Œβ€Œβ€‹β€Œβ€‹β€‹β€ο»Ώβ€β€Œο»Ώβ€Œβ€‹β€Œβ€β€Œβ€Œβ€Œο»Ώβ€β€‹β€Œο»Ώβ€Œβ€‹β€‹β€β€Œβ€β€Œο»Ώβ€‹β€‹β€Œβ€β€Œβ€Œβ€Œο»Ώβ€‹β€β€Œο»Ώβ€‹ο»Ώβ€Œο»Ώβ€‹β€‹β€Œβ€β€Œβ€Œβ€Œβ€β€‹ο»Ώβ€Œο»Ώβ€Œβ€‹β€Œβ€β€β€Œβ€Œο»Ώβ€Œβ€β€Œβ€β€Œβ€Œβ€‹ο»Ώο»Ώβ€Œβ€Œο»Ώβ€‹β€‹β€Œο»Ώβ€Œβ€Œβ€Œβ€β€‹β€β€Œβ€ο»Ώβ€‹β€Œβ€β€β€Œβ€Œο»Ώβ€‹ο»Ώβ€Œβ€β€β€‹β€Œβ€β€Œβ€Œβ€Œβ€β€Œβ€‹β€‹β€β€‹β€β€Œο»Ώο»Ώβ€Œ function. Immediately observable in the disassembly is a large number of β€‹β€‹β€‹β€‹β€Œο»Ώβ€ο»Ώβ€‹β€β€‹β€β€Œβ€ο»Ώο»Ώβ€Œο»Ώβ€‹β€β€Œβ€β€β€Œβ€Œβ€β€Œο»Ώβ€Œβ€β€β€Œβ€Œβ€ο»Ώβ€β€‹β€β€‹β€β€‹ο»Ώβ€β€β€‹β€β€‹β€β€Œο»Ώβ€‹ο»Ώβ€Œβ€β€‹β€Œβ€Œβ€ο»Ώβ€β€Œβ€β€β€Œβ€Œο»Ώβ€Œβ€‹β€Œο»Ώβ€β€Œβ€‹β€ο»Ώβ€β€Œβ€β€β€Œβ€Œβ€ο»Ώο»Ώβ€‹β€β€‹β€β€‹β€ο»Ώβ€‹β€‹β€β€‹β€β€Œβ€β€β€‹β€Œο»Ώβ€‹β€β€Œβ€β€Œβ€Œβ€Œβ€β€Œβ€β€‹β€β€‹β€β€‹ο»Ώβ€β€β€‹β€β€‹β€β€Œβ€β€β€‹β€Œο»Ώβ€Œβ€‹β€Œο»Ώβ€Œβ€‹β€Œο»Ώβ€‹β€‹β€Œο»Ώβ€‹ο»Ώβ€‹ο»Ώβ€β€β€‹β€ο»Ώο»Ώβ€‹β€ο»Ώο»Ώβ€Œβ€β€β€Œβ€Œβ€ο»Ώβ€β€Œο»Ώβ€Œβ€‹β€Œβ€β€Œβ€Œβ€Œβ€ο»Ώβ€‹β€‹ο»Ώβ€Œβ€‹β€‹ο»Ώβ€Œο»Ώβ€‹ο»Ώβ€‹β€Œβ€‹β€ο»Ώβ€β€Œο»Ώβ€‹ο»Ώβ€Œβ€β€‹β€Œβ€Œβ€ο»Ώβ€β€Œβ€β€β€Œβ€Œο»Ώβ€Œβ€‹β€Œο»Ώβ€β€Œβ€‹β€ο»Ώβ€β€Œο»Ώβ€‹ο»Ώβ€Œο»Ώβ€Œβ€‹β€Œο»Ώβ€Œβ€Œβ€Œβ€β€Œβ€‹β€Œβ€β€β€Œβ€Œβ€ο»Ώο»Ώβ€‹β€ο»Ώο»Ώβ€Œβ€β€β€Œβ€Œβ€ο»Ώβ€β€Œο»Ώβ€Œβ€‹β€Œβ€β€Œβ€Œβ€Œβ€ο»Ώβ€β€Œο»Ώβ€Œβ€‹β€‹β€ο»Ώο»Ώβ€Œβ€β€Œβ€Œβ€Œβ€β€Œβ€‹β€Œβ€β€β€Œβ€Œο»Ώβ€Œβ€‹β€‹β€ο»Ώο»Ώβ€Œβ€ο»Ώβ€Œβ€Œβ€ο»Ώο»Ώβ€Œβ€β€Œβ€‹β€Œβ€β€Œβ€Œβ€‹ο»Ώο»Ώβ€Œβ€Œο»Ώβ€‹β€‹β€Œο»Ώβ€‹β€β€Œβ€β€Œβ€Œβ€Œο»Ώβ€‹ο»Ώβ€Œβ€β€Œβ€Œβ€Œβ€ο»Ώβ€β€Œο»Ώβ€Œβ€‹β€Œβ€β€‹β€Œβ€Œο»Ώβ€Œβ€‹β€Œβ€β€β€Œβ€Œβ€ο»Ώο»Ώβ€Œβ€ο»Ώβ€β€‹ο»Ώβ€ο»Ώβ€Œβ€β€β€Œβ€Œβ€β€Œβ€‹β€‹ο»Ώο»Ώβ€Œβ€Œβ€β€Œο»Ώβ€Œο»Ώβ€‹β€‹β€Œβ€β€ο»Ώβ€Œβ€Œβ€Œβ€β€Œβ€β€‹β€Œβ€Œο»Ώβ€Œβ€‹β€Œο»Ώβ€Œβ€Œβ€Œβ€β€Œβ€β€‹ο»Ώβ€Œβ€β€Œβ€Œβ€Œβ€Œβ€Œβ€ο»Ώβ€Œβ€Œβ€Œβ€‹β€Œβ€Œο»Ώβ€Œβ€β€Œο»Ώβ€Œβ€Œβ€Œβ€‹ο»Ώο»Ώβ€Œβ€ο»Ώβ€‹β€Œβ€β€Œβ€β€Œο»Ώβ€β€β€‹ο»Ώβ€Œβ€‹β€Œβ€ο»Ώβ€β€Œβ€‹β€Œο»Ώβ€Œβ€‹ο»Ώο»Ώβ€‹ο»Ώβ€ο»Ώβ€Œο»Ώβ€Œβ€‹β€Œο»Ώβ€β€Œβ€Œο»Ώβ€‹β€‹β€Œβ€β€Œβ€Œβ€‹ο»Ώο»Ώβ€Œβ€Œβ€β€‹β€β€Œβ€ο»Ώβ€‹β€Œβ€ο»Ώο»Ώβ€Œβ€β€Œο»Ώβ€‹ο»Ώβ€ο»Ώβ€Œο»Ώβ€‹β€‹β€Œβ€β€‹β€Œβ€Œο»Ώβ€Œβ€‹β€Œβ€β€β€‹β€‹ο»Ώο»Ώβ€Œβ€Œο»Ώβ€‹β€‹β€Œβ€β€‹β€Œβ€Œβ€β€Œο»Ώβ€Œβ€β€Œβ€Œβ€Œβ€‹β€‹β€β€Œο»Ώβ€Œβ€Œβ€Œβ€β€β€Œβ€Œβ€ο»Ώβ€‹β€Œβ€β€Œβ€‹β€Œβ€β€Œβ€Œβ€Œο»Ώβ€‹β€β€‹β€β€Œβ€Œβ€‹ο»Ώβ€Œβ€Œβ€Œβ€‹β€‹β€β€Œβ€Œο»Ώο»Ώβ€Œβ€β€ο»Ώβ€Œβ€β€Œβ€Œβ€Œο»Ώβ€β€Œβ€‹β€β€Œβ€Œβ€‹ο»Ώβ€‹ο»Ώβ€Œβ€‹β€Œβ€‹β€‹β€β€Œβ€Œβ€‹ο»Ώβ€‹ο»Ώβ€Œβ€‹β€Œβ€‹β€‹β€β€Œβ€Œβ€‹ο»Ώβ€‹β€β€‹ο»Ώβ€‹β€β€Œβ€‹β€β€β€‹ο»Ώβ€‹β€‹β€‹ο»Ώβ€Œο»Ώβ€Œο»Ώβ€β€β€‹β€ο»Ώβ€Œβ€Œβ€β€β€Œβ€Œβ€Œβ€‹β€β€Œβ€β€‹β€β€Œβ€ο»Ώβ€Œβ€Œβ€β€β€Œβ€Œβ€Œβ€‹β€‹β€Œβ€Œβ€Œβ€‹β€‹β€β€Œβ€Œβ€‹ο»Ώβ€‹β€β€‹ο»Ώβ€‹β€β€‹β€β€Œβ€Œβ€‹ο»Ώβ€Œβ€Œβ€Œβ€‹β€Œβ€‹β€‹β€ο»Ώβ€β€Œο»Ώβ€‹β€β€Œβ€β€β€Œβ€Œβ€β€‹ο»Ώβ€Œβ€β€β€‹β€Œβ€Œβ€Œβ€‹β€Œβ€β€Œβ€Œβ€Œο»Ώβ€β€‹β€Œο»Ώβ€Œβ€‹β€‹β€β€Œβ€Œβ€‹ο»Ώβ€Œβ€Œβ€Œβ€‹β€‹β€β€Œβ€Œο»Ώο»Ώβ€Œβ€β€ο»Ώβ€Œβ€β€Œβ€Œβ€Œο»Ώβ€β€Œβ€‹β€β€Œβ€Œβ€‹ο»Ώβ€‹ο»Ώβ€Œβ€‹β€Œβ€‹β€‹β€β€Œβ€Œβ€‹ο»Ώβ€‹ο»Ώβ€Œβ€‹β€Œβ€‹β€‹β€β€Œβ€Œβ€‹ο»Ώβ€‹β€β€‹ο»Ώβ€‹β€β€Œο»Ώβ€Œβ€β€Œβ€ο»Ώβ€β€Œο»Ώβ€β€Œβ€‹ο»Ώβ€‹β€β€Œβ€β€β€Œβ€Œο»Ώβ€β€β€‹ο»Ώβ€β€‹β€Œβ€Œβ€Œβ€Œβ€Œο»Ώβ€β€‹β€Œβ€Œβ€‹β€Œβ€Œβ€‹ο»Ώβ€‹β€‹ο»Ώβ€Œβ€Œβ€‹β€β€Œβ€Œβ€‹ο»Ώβ€‹β€β€‹ο»Ώβ€‹β€β€‹β€β€Œβ€Œβ€‹ο»Ώβ€Œβ€Œβ€Œβ€‹β€Œβ€‹β€‹β€ο»Ώβ€β€Œβ€β€‹ο»Ώβ€Œβ€β€β€‹β€Œβ€β€β€Œβ€Œβ€ο»Ώβ€‹β€Œβ€β€Œβ€‹β€Œο»Ώβ€‹β€β€Œβ€β€Œβ€Œβ€Œβ€ο»Ώβ€β€‹β€β€Œβ€Œβ€‹ο»Ώβ€Œβ€Œβ€Œβ€‹β€‹β€β€Œβ€Œο»Ώο»Ώβ€Œβ€β€ο»Ώβ€Œβ€β€Œβ€Œβ€Œο»Ώβ€β€Œβ€‹β€β€Œβ€Œβ€‹ο»Ώβ€‹ο»Ώβ€Œβ€‹β€Œβ€‹β€‹β€β€Œβ€Œβ€‹ο»Ώβ€‹ο»Ώβ€Œβ€‹β€Œβ€‹β€‹β€β€Œβ€Œβ€‹ο»Ώβ€‹β€β€‹ο»Ώβ€‹β€β€Œβ€‹β€β€β€Œβ€β€Œο»Ώβ€Œβ€β€ο»Ώβ€‹ο»Ώβ€Œο»Ώβ€Œβ€‹β€‹β€β€Œβ€β€Œβ€‹β€Œβ€β€‹ο»Ώβ€Œβ€Œβ€‹β€β€Œβ€β€Œβ€β€‹ο»Ώβ€Œο»Ώβ€Œβ€β€β€‹β€Œο»Ώβ€β€‹β€‹β€β€Œβ€Œβ€‹ο»Ώβ€‹β€β€‹ο»Ώβ€‹β€β€‹β€β€Œβ€Œβ€‹ο»Ώβ€Œβ€Œβ€Œβ€‹β€Œβ€‹β€‹β€ο»Ώβ€β€Œο»Ώβ€Œβ€‹β€Œβ€β€Œβ€Œβ€Œο»Ώβ€β€‹β€Œο»Ώβ€Œβ€‹β€‹ο»Ώο»Ώο»Ώβ€Œβ€β€‹β€β€Œβ€β€‹β€Œβ€Œο»Ώβ€‹ο»Ώβ€Œβ€β€Œβ€Œβ€Œβ€Œβ€Œβ€Œβ€Œο»Ώβ€‹β€β€Œβ€ο»Ώβ€‹β€‹ο»Ώο»Ώβ€Œβ€Œβ€β€β€‹β€Œο»Ώβ€Œβ€‹β€Œο»Ώβ€Œβ€‹β€Œο»Ώβ€‹β€‹β€Œο»Ώβ€‹ο»Ώβ€‹β€β€Œβ€Œβ€‹ο»Ώβ€‹ο»Ώβ€Œβ€‹β€‹β€Œβ€‹β€β€Œβ€Œβ€‹ο»Ώβ€‹β€β€Œβ€‹β€Œβ€β€‹β€β€Œβ€Œβ€‹ο»Ώβ€‹β€β€Œβ€‹β€Œβ€β€Œβ€β€β€Œβ€Œβ€ο»Ώβ€β€Œο»Ώβ€Œβ€‹β€Œβ€β€Œβ€Œβ€Œβ€ο»Ώβ€‹β€‹ο»Ώβ€Œβ€‹β€‹ο»Ώβ€Œο»Ώβ€‹ο»Ώβ€‹β€Œβ€‹β€ο»Ώβ€β€Œο»Ώβ€‹ο»Ώβ€Œβ€β€‹β€Œβ€Œβ€ο»Ώβ€β€Œβ€β€β€Œβ€Œο»Ώβ€Œβ€‹β€Œο»Ώβ€β€Œβ€‹β€ο»Ώβ€β€Œο»Ώβ€‹ο»Ώβ€Œο»Ώβ€Œβ€‹β€Œο»Ώβ€Œβ€Œβ€Œβ€β€Œβ€‹β€Œβ€β€β€Œβ€Œβ€ο»Ώο»Ώβ€‹β€β€Œβ€β€Œβ€β€β€Œβ€Œβ€β€Œβ€‹β€‹ο»Ώο»Ώβ€Œβ€Œβ€β€Œο»Ώβ€Œο»Ώβ€‹β€‹β€Œβ€β€ο»Ώβ€Œβ€Œβ€Œβ€β€Œβ€β€‹β€Œβ€Œο»Ώβ€Œβ€‹β€Œο»Ώβ€Œβ€Œβ€Œβ€β€Œβ€β€‹ο»Ώβ€Œβ€β€Œβ€Œβ€Œβ€Œβ€Œβ€ο»Ώβ€Œβ€Œβ€Œβ€‹β€Œβ€Œο»Ώβ€Œβ€β€Œο»Ώβ€Œβ€Œβ€Œβ€‹ο»Ώο»Ώβ€Œβ€ο»Ώβ€‹β€Œβ€β€Œβ€β€Œο»Ώβ€β€β€‹ο»Ώβ€Œβ€‹β€Œβ€ο»Ώβ€β€Œβ€‹β€Œο»Ώβ€Œβ€‹ο»Ώο»Ώβ€‹β€β€Œβ€β€Œο»Ώβ€Œβ€‹β€Œο»Ώβ€β€Œβ€Œο»Ώβ€‹β€‹β€Œβ€β€Œβ€Œβ€‹ο»Ώο»Ώβ€Œβ€Œβ€β€‹β€β€Œβ€ο»Ώβ€‹β€Œβ€ο»Ώο»Ώβ€Œβ€β€Œο»Ώβ€‹β€β€Œβ€β€Œο»Ώβ€‹β€‹β€Œβ€β€‹β€Œβ€Œο»Ώβ€Œβ€‹β€Œβ€β€β€‹β€‹ο»Ώο»Ώβ€Œβ€Œο»Ώβ€‹β€‹β€Œβ€β€‹β€Œβ€Œβ€β€Œο»Ώβ€Œβ€β€Œβ€Œβ€Œβ€‹β€‹β€β€Œο»Ώβ€Œβ€Œβ€Œβ€β€β€Œβ€Œβ€ο»Ώβ€‹β€Œβ€β€Œβ€‹β€Œβ€β€Œβ€Œβ€Œο»Ώβ€‹β€β€‹β€β€Œβ€Œβ€‹ο»Ώβ€Œβ€Œβ€Œβ€‹β€‹β€β€Œβ€Œο»Ώο»Ώβ€Œβ€β€ο»Ώβ€Œβ€β€Œβ€Œβ€Œο»Ώβ€β€Œβ€‹β€β€Œβ€Œβ€‹ο»Ώβ€‹ο»Ώβ€Œβ€‹β€Œβ€‹β€‹β€β€Œβ€Œβ€‹ο»Ώβ€‹ο»Ώβ€Œβ€‹β€Œβ€‹β€‹β€β€Œβ€Œβ€‹ο»Ώβ€‹β€β€‹ο»Ώβ€‹β€β€Œβ€‹β€β€β€‹ο»Ώβ€‹β€‹β€‹ο»Ώβ€Œο»Ώβ€Œο»Ώβ€β€β€‹β€ο»Ώβ€Œβ€Œβ€β€β€Œβ€Œβ€Œβ€‹β€β€Œβ€β€‹β€β€Œβ€ο»Ώβ€Œβ€Œβ€β€β€Œβ€Œβ€Œβ€‹β€‹β€Œβ€Œβ€Œβ€‹β€‹β€β€Œβ€Œβ€‹ο»Ώβ€‹β€β€‹ο»Ώβ€‹β€β€‹β€β€Œβ€Œβ€‹ο»Ώβ€Œβ€Œβ€Œβ€‹β€Œβ€‹β€‹β€ο»Ώβ€β€Œο»Ώβ€‹β€β€Œβ€β€β€Œβ€Œβ€β€‹ο»Ώβ€Œβ€β€β€‹β€Œβ€Œβ€Œβ€‹β€Œβ€β€Œβ€Œβ€Œο»Ώβ€β€‹β€Œο»Ώβ€Œβ€‹β€‹β€β€Œβ€Œβ€‹ο»Ώβ€Œβ€Œβ€Œβ€‹β€‹β€β€Œβ€Œο»Ώο»Ώβ€Œβ€β€ο»Ώβ€Œβ€β€Œβ€Œβ€Œο»Ώβ€β€Œβ€‹β€β€Œβ€Œβ€‹ο»Ώβ€‹ο»Ώβ€Œβ€‹β€Œβ€‹β€‹β€β€Œβ€Œβ€‹ο»Ώβ€‹ο»Ώβ€Œβ€‹β€Œβ€‹β€‹β€β€Œβ€Œβ€‹ο»Ώβ€‹β€β€‹ο»Ώβ€‹β€β€Œο»Ώβ€Œβ€β€Œβ€ο»Ώβ€β€Œο»Ώβ€β€Œβ€‹ο»Ώβ€‹β€β€Œβ€β€β€Œβ€Œο»Ώβ€β€β€‹ο»Ώβ€β€‹β€Œβ€Œβ€Œβ€Œβ€Œο»Ώβ€β€‹β€Œβ€Œβ€‹β€Œβ€Œβ€‹ο»Ώβ€‹β€‹ο»Ώβ€Œβ€Œβ€‹β€β€Œβ€Œβ€‹ο»Ώβ€‹β€β€‹ο»Ώβ€‹β€β€‹β€β€Œβ€Œβ€‹ο»Ώβ€Œβ€Œβ€Œβ€‹β€Œβ€‹β€‹β€ο»Ώβ€β€Œβ€β€‹ο»Ώβ€Œβ€β€β€‹β€Œβ€β€β€Œβ€Œβ€ο»Ώβ€‹β€Œβ€β€Œβ€‹β€Œο»Ώβ€‹β€β€Œβ€β€Œβ€Œβ€Œβ€ο»Ώβ€β€‹β€β€Œβ€Œβ€‹ο»Ώβ€Œβ€Œβ€Œβ€‹β€‹β€β€Œβ€Œο»Ώο»Ώβ€Œβ€β€ο»Ώβ€Œβ€β€Œβ€Œβ€Œο»Ώβ€β€Œβ€‹β€β€Œβ€Œβ€‹ο»Ώβ€‹ο»Ώβ€Œβ€‹β€Œβ€‹β€‹β€β€Œβ€Œβ€‹ο»Ώβ€‹ο»Ώβ€Œβ€‹β€Œβ€‹β€‹β€β€Œβ€Œβ€‹ο»Ώβ€‹β€β€‹ο»Ώβ€‹β€β€Œβ€‹β€β€β€Œβ€β€Œο»Ώβ€Œβ€β€ο»Ώβ€‹ο»Ώβ€Œο»Ώβ€Œβ€‹β€‹β€β€Œβ€β€Œβ€‹β€Œβ€β€‹ο»Ώβ€Œβ€Œβ€‹β€β€Œβ€β€Œβ€β€‹ο»Ώβ€Œο»Ώβ€Œβ€β€β€‹β€Œο»Ώβ€β€‹β€‹β€β€Œβ€Œβ€‹ο»Ώβ€‹β€β€‹ο»Ώβ€‹β€β€‹β€β€Œβ€Œβ€‹ο»Ώβ€Œβ€Œβ€Œβ€‹β€Œβ€‹β€‹β€ο»Ώβ€β€Œο»Ώβ€Œβ€‹β€Œβ€β€Œβ€Œβ€Œο»Ώβ€β€‹β€Œο»Ώβ€Œβ€‹β€‹β€β€Œβ€β€Œο»Ώβ€‹β€‹β€Œβ€β€Œβ€Œβ€Œο»Ώβ€‹β€β€Œο»Ώβ€‹ο»Ώβ€Œο»Ώβ€‹β€‹β€Œβ€β€Œβ€Œβ€Œβ€β€‹ο»Ώβ€Œο»Ώβ€Œβ€‹β€Œβ€β€β€Œβ€Œο»Ώβ€Œβ€β€Œβ€β€Œβ€Œβ€‹ο»Ώο»Ώβ€Œβ€Œο»Ώβ€‹β€‹β€Œο»Ώβ€Œβ€Œβ€Œβ€β€‹β€β€Œβ€ο»Ώβ€‹β€Œβ€β€β€Œβ€Œο»Ώβ€‹ο»Ώβ€Œβ€β€β€‹β€Œβ€β€Œβ€Œβ€Œβ€β€Œβ€‹β€‹β€β€‹β€β€Œο»Ώο»Ώβ€Œmovβ€‹β€‹β€‹β€‹β€Œο»Ώβ€ο»Ώβ€‹β€β€‹β€β€Œβ€ο»Ώο»Ώβ€Œο»Ώβ€‹β€β€Œβ€β€β€Œβ€Œβ€β€Œο»Ώβ€Œβ€β€β€Œβ€Œβ€ο»Ώβ€β€‹β€β€‹β€β€‹ο»Ώβ€β€β€‹β€β€‹β€β€Œο»Ώβ€‹ο»Ώβ€Œβ€β€‹β€Œβ€Œβ€ο»Ώβ€β€Œβ€β€β€Œβ€Œο»Ώβ€Œβ€‹β€Œο»Ώβ€β€Œβ€‹β€ο»Ώβ€β€Œβ€β€β€Œβ€Œβ€ο»Ώο»Ώβ€‹β€β€‹β€β€‹β€ο»Ώβ€‹β€‹β€β€‹β€β€Œβ€β€β€‹β€Œο»Ώβ€‹β€β€Œβ€β€Œβ€Œβ€Œβ€β€Œβ€β€‹β€β€‹β€β€‹ο»Ώβ€β€β€‹β€β€‹β€β€Œβ€β€β€‹β€Œο»Ώβ€Œβ€‹β€Œο»Ώβ€Œβ€‹β€Œο»Ώβ€‹β€‹β€Œο»Ώβ€‹ο»Ώβ€‹ο»Ώβ€β€β€‹β€ο»Ώο»Ώβ€‹β€ο»Ώο»Ώβ€Œβ€β€β€Œβ€Œβ€ο»Ώβ€β€Œο»Ώβ€Œβ€‹β€Œβ€β€Œβ€Œβ€Œβ€ο»Ώβ€‹β€‹ο»Ώβ€Œβ€‹β€‹ο»Ώβ€Œο»Ώβ€‹ο»Ώβ€‹β€Œβ€‹β€ο»Ώβ€β€Œο»Ώβ€‹ο»Ώβ€Œβ€β€‹β€Œβ€Œβ€ο»Ώβ€β€Œβ€β€β€Œβ€Œο»Ώβ€Œβ€‹β€Œο»Ώβ€β€Œβ€‹β€ο»Ώβ€β€Œο»Ώβ€‹ο»Ώβ€Œο»Ώβ€Œβ€‹β€Œο»Ώβ€Œβ€Œβ€Œβ€β€Œβ€‹β€Œβ€β€β€Œβ€Œβ€ο»Ώο»Ώβ€‹β€ο»Ώο»Ώβ€Œβ€β€β€Œβ€Œβ€ο»Ώβ€β€Œο»Ώβ€Œβ€‹β€Œβ€β€Œβ€Œβ€Œβ€ο»Ώβ€β€Œο»Ώβ€Œβ€‹β€‹β€ο»Ώο»Ώβ€Œβ€β€Œβ€Œβ€Œβ€β€Œβ€‹β€Œβ€β€β€Œβ€Œο»Ώβ€Œβ€‹β€‹β€ο»Ώο»Ώβ€Œβ€ο»Ώβ€Œβ€Œβ€ο»Ώο»Ώβ€Œβ€β€Œβ€‹β€Œβ€β€Œβ€Œβ€‹ο»Ώο»Ώβ€Œβ€Œο»Ώβ€‹β€‹β€Œο»Ώβ€‹β€β€Œβ€β€Œβ€Œβ€Œο»Ώβ€‹ο»Ώβ€Œβ€β€Œβ€Œβ€Œβ€ο»Ώβ€β€Œο»Ώβ€Œβ€‹β€Œβ€β€‹β€Œβ€Œο»Ώβ€Œβ€‹β€Œβ€β€β€Œβ€Œβ€ο»Ώο»Ώβ€Œβ€ο»Ώβ€β€‹ο»Ώβ€ο»Ώβ€Œβ€β€β€Œβ€Œβ€β€Œβ€‹β€‹ο»Ώο»Ώβ€Œβ€Œβ€β€Œο»Ώβ€Œο»Ώβ€‹β€‹β€Œβ€β€ο»Ώβ€Œβ€Œβ€Œβ€β€Œβ€β€‹β€Œβ€Œο»Ώβ€Œβ€‹β€Œο»Ώβ€Œβ€Œβ€Œβ€β€Œβ€β€‹ο»Ώβ€Œβ€β€Œβ€Œβ€Œβ€Œβ€Œβ€ο»Ώβ€Œβ€Œβ€Œβ€‹β€Œβ€Œο»Ώβ€Œβ€β€Œο»Ώβ€Œβ€Œβ€Œβ€‹ο»Ώο»Ώβ€Œβ€ο»Ώβ€‹β€Œβ€β€Œβ€β€Œο»Ώβ€β€β€‹ο»Ώβ€Œβ€‹β€Œβ€ο»Ώβ€β€Œβ€‹β€Œο»Ώβ€Œβ€‹ο»Ώο»Ώβ€‹ο»Ώβ€ο»Ώβ€Œο»Ώβ€Œβ€‹β€Œο»Ώβ€β€Œβ€Œο»Ώβ€‹β€‹β€Œβ€β€Œβ€Œβ€‹ο»Ώο»Ώβ€Œβ€Œβ€β€‹β€β€Œβ€ο»Ώβ€‹β€Œβ€ο»Ώο»Ώβ€Œβ€β€Œο»Ώβ€‹ο»Ώβ€ο»Ώβ€Œο»Ώβ€‹β€‹β€Œβ€β€‹β€Œβ€Œο»Ώβ€Œβ€‹β€Œβ€β€β€‹β€‹ο»Ώο»Ώβ€Œβ€Œο»Ώβ€‹β€‹β€Œβ€β€‹β€Œβ€Œβ€β€Œο»Ώβ€Œβ€β€Œβ€Œβ€Œβ€‹β€‹β€β€Œο»Ώβ€Œβ€Œβ€Œβ€β€β€Œβ€Œβ€ο»Ώβ€‹β€Œβ€β€Œβ€‹β€Œβ€β€Œβ€Œβ€Œο»Ώβ€‹β€β€‹β€β€Œβ€Œβ€‹ο»Ώβ€Œβ€Œβ€Œβ€‹β€‹β€β€Œβ€Œο»Ώο»Ώβ€Œβ€β€ο»Ώβ€Œβ€β€Œβ€Œβ€Œο»Ώβ€β€Œβ€‹β€β€Œβ€Œβ€‹ο»Ώβ€‹ο»Ώβ€Œβ€‹β€Œβ€‹β€‹β€β€Œβ€Œβ€‹ο»Ώβ€‹ο»Ώβ€Œβ€‹β€Œβ€‹β€‹β€β€Œβ€Œβ€‹ο»Ώβ€‹β€β€‹ο»Ώβ€‹β€β€Œβ€‹β€β€β€‹ο»Ώβ€‹β€‹β€‹ο»Ώβ€Œο»Ώβ€Œο»Ώβ€β€β€‹β€ο»Ώβ€Œβ€Œβ€β€β€Œβ€Œβ€Œβ€‹β€β€Œβ€β€‹β€β€Œβ€ο»Ώβ€Œβ€Œβ€β€β€Œβ€Œβ€Œβ€‹β€‹β€Œβ€Œβ€Œβ€‹β€‹β€β€Œβ€Œβ€‹ο»Ώβ€‹β€β€‹ο»Ώβ€‹β€β€‹β€β€Œβ€Œβ€‹ο»Ώβ€Œβ€Œβ€Œβ€‹β€Œβ€‹β€‹β€ο»Ώβ€β€Œο»Ώβ€‹β€β€Œβ€β€β€Œβ€Œβ€β€‹ο»Ώβ€Œβ€β€β€‹β€Œβ€Œβ€Œβ€‹β€Œβ€β€Œβ€Œβ€Œο»Ώβ€β€‹β€Œο»Ώβ€Œβ€‹β€‹β€β€Œβ€Œβ€‹ο»Ώβ€Œβ€Œβ€Œβ€‹β€‹β€β€Œβ€Œο»Ώο»Ώβ€Œβ€β€ο»Ώβ€Œβ€β€Œβ€Œβ€Œο»Ώβ€β€Œβ€‹β€β€Œβ€Œβ€‹ο»Ώβ€‹ο»Ώβ€Œβ€‹β€Œβ€‹β€‹β€β€Œβ€Œβ€‹ο»Ώβ€‹ο»Ώβ€Œβ€‹β€Œβ€‹β€‹β€β€Œβ€Œβ€‹ο»Ώβ€‹β€β€‹ο»Ώβ€‹β€β€Œο»Ώβ€Œβ€β€Œβ€ο»Ώβ€β€Œο»Ώβ€β€Œβ€‹ο»Ώβ€‹β€β€Œβ€β€β€Œβ€Œο»Ώβ€β€β€‹ο»Ώβ€β€‹β€Œβ€Œβ€Œβ€Œβ€Œο»Ώβ€β€‹β€Œβ€Œβ€‹β€Œβ€Œβ€‹ο»Ώβ€‹β€‹ο»Ώβ€Œβ€Œβ€‹β€β€Œβ€Œβ€‹ο»Ώβ€‹β€β€‹ο»Ώβ€‹β€β€‹β€β€Œβ€Œβ€‹ο»Ώβ€Œβ€Œβ€Œβ€‹β€Œβ€‹β€‹β€ο»Ώβ€β€Œβ€β€‹ο»Ώβ€Œβ€β€β€‹β€Œβ€β€β€Œβ€Œβ€ο»Ώβ€‹β€Œβ€β€Œβ€‹β€Œο»Ώβ€‹β€β€Œβ€β€Œβ€Œβ€Œβ€ο»Ώβ€β€‹β€β€Œβ€Œβ€‹ο»Ώβ€Œβ€Œβ€Œβ€‹β€‹β€β€Œβ€Œο»Ώο»Ώβ€Œβ€β€ο»Ώβ€Œβ€β€Œβ€Œβ€Œο»Ώβ€β€Œβ€‹β€β€Œβ€Œβ€‹ο»Ώβ€‹ο»Ώβ€Œβ€‹β€Œβ€‹β€‹β€β€Œβ€Œβ€‹ο»Ώβ€‹ο»Ώβ€Œβ€‹β€Œβ€‹β€‹β€β€Œβ€Œβ€‹ο»Ώβ€‹β€β€‹ο»Ώβ€‹β€β€Œο»Ώβ€‹β€β€‹ο»Ώβ€Œβ€Œβ€Œβ€‹β€β€‹β€Œβ€‹β€ο»Ώβ€Œβ€β€Œβ€β€‹ο»Ώβ€Œβ€‹β€Œβ€‹ο»Ώβ€β€Œβ€Œβ€‹ο»Ώβ€Œο»Ώβ€β€‹β€Œβ€ο»Ώβ€β€Œβ€β€Œβ€β€‹ο»Ώβ€β€‹β€‹β€β€Œβ€Œβ€‹ο»Ώβ€‹β€β€‹ο»Ώβ€‹β€β€‹β€β€Œβ€Œβ€‹ο»Ώβ€Œβ€Œβ€Œβ€‹β€Œβ€‹β€‹β€ο»Ώβ€β€Œο»Ώβ€Œβ€‹β€Œβ€β€Œβ€Œβ€Œο»Ώβ€β€‹β€Œο»Ώβ€Œβ€‹β€‹ο»Ώο»Ώο»Ώβ€Œβ€β€‹β€β€Œβ€β€‹β€Œβ€Œο»Ώβ€‹ο»Ώβ€Œβ€β€Œβ€Œβ€Œβ€Œβ€Œβ€Œβ€Œο»Ώβ€‹β€β€Œβ€ο»Ώβ€‹β€‹ο»Ώο»Ώβ€Œβ€Œβ€β€β€‹β€Œο»Ώβ€Œβ€‹β€Œο»Ώβ€Œβ€‹β€Œο»Ώβ€‹β€‹β€Œο»Ώβ€‹ο»Ώβ€‹β€β€Œβ€Œβ€‹ο»Ώβ€‹ο»Ώβ€Œβ€‹β€‹β€Œβ€‹β€β€Œβ€Œβ€‹ο»Ώβ€‹β€β€Œβ€‹β€Œβ€β€‹β€β€Œβ€Œβ€‹ο»Ώβ€‹β€β€Œβ€‹β€Œβ€β€Œβ€β€β€Œβ€Œβ€ο»Ώβ€β€Œο»Ώβ€Œβ€‹β€Œβ€β€Œβ€Œβ€Œβ€ο»Ώβ€‹β€‹ο»Ώβ€Œβ€‹β€‹ο»Ώβ€Œο»Ώβ€‹ο»Ώβ€‹β€Œβ€‹β€ο»Ώβ€β€Œο»Ώβ€‹ο»Ώβ€Œβ€β€‹β€Œβ€Œβ€ο»Ώβ€β€Œβ€β€β€Œβ€Œο»Ώβ€Œβ€‹β€Œο»Ώβ€β€Œβ€‹β€ο»Ώβ€β€Œο»Ώβ€‹ο»Ώβ€Œο»Ώβ€Œβ€‹β€Œο»Ώβ€Œβ€Œβ€Œβ€β€Œβ€‹β€Œβ€β€β€Œβ€Œβ€ο»Ώο»Ώβ€‹β€β€Œβ€β€Œβ€β€β€Œβ€Œβ€β€Œβ€‹β€‹ο»Ώο»Ώβ€Œβ€Œβ€β€Œο»Ώβ€Œο»Ώβ€‹β€‹β€Œβ€β€ο»Ώβ€Œβ€Œβ€Œβ€β€Œβ€β€‹β€Œβ€Œο»Ώβ€Œβ€‹β€Œο»Ώβ€Œβ€Œβ€Œβ€β€Œβ€β€‹ο»Ώβ€Œβ€β€Œβ€Œβ€Œβ€Œβ€Œβ€ο»Ώβ€Œβ€Œβ€Œβ€‹β€Œβ€Œο»Ώβ€Œβ€β€Œο»Ώβ€Œβ€Œβ€Œβ€‹ο»Ώο»Ώβ€Œβ€ο»Ώβ€‹β€Œβ€β€Œβ€β€Œο»Ώβ€β€β€‹ο»Ώβ€Œβ€‹β€Œβ€ο»Ώβ€β€Œβ€‹β€Œο»Ώβ€Œβ€‹ο»Ώο»Ώβ€‹β€β€Œβ€β€Œο»Ώβ€Œβ€‹β€Œο»Ώβ€β€Œβ€Œο»Ώβ€‹β€‹β€Œβ€β€Œβ€Œβ€‹ο»Ώο»Ώβ€Œβ€Œβ€β€‹β€β€Œβ€ο»Ώβ€‹β€Œβ€ο»Ώο»Ώβ€Œβ€β€Œο»Ώβ€‹β€β€Œβ€β€Œο»Ώβ€‹β€‹β€Œβ€β€‹β€Œβ€Œο»Ώβ€Œβ€‹β€Œβ€β€β€‹β€‹ο»Ώο»Ώβ€Œβ€Œο»Ώβ€‹β€‹β€Œβ€β€‹β€Œβ€Œβ€β€Œο»Ώβ€Œβ€β€Œβ€Œβ€Œβ€‹β€‹β€β€Œο»Ώβ€Œβ€Œβ€Œβ€β€β€Œβ€Œβ€ο»Ώβ€‹β€Œβ€β€Œβ€‹β€Œβ€β€Œβ€Œβ€Œο»Ώβ€‹β€β€‹β€β€Œβ€Œβ€‹ο»Ώβ€Œβ€Œβ€Œβ€‹β€‹β€β€Œβ€Œο»Ώο»Ώβ€Œβ€β€ο»Ώβ€Œβ€β€Œβ€Œβ€Œο»Ώβ€β€Œβ€‹β€β€Œβ€Œβ€‹ο»Ώβ€‹ο»Ώβ€Œβ€‹β€Œβ€‹β€‹β€β€Œβ€Œβ€‹ο»Ώβ€‹ο»Ώβ€Œβ€‹β€Œβ€‹β€‹β€β€Œβ€Œβ€‹ο»Ώβ€‹β€β€‹ο»Ώβ€‹β€β€Œβ€‹β€β€β€‹ο»Ώβ€‹β€‹β€‹ο»Ώβ€Œο»Ώβ€Œο»Ώβ€β€β€‹β€ο»Ώβ€Œβ€Œβ€β€β€Œβ€Œβ€Œβ€‹β€β€Œβ€β€‹β€β€Œβ€ο»Ώβ€Œβ€Œβ€β€β€Œβ€Œβ€Œβ€‹β€‹β€Œβ€Œβ€Œβ€‹β€‹β€β€Œβ€Œβ€‹ο»Ώβ€‹β€β€‹ο»Ώβ€‹β€β€‹β€β€Œβ€Œβ€‹ο»Ώβ€Œβ€Œβ€Œβ€‹β€Œβ€‹β€‹β€ο»Ώβ€β€Œο»Ώβ€‹β€β€Œβ€β€β€Œβ€Œβ€β€‹ο»Ώβ€Œβ€β€β€‹β€Œβ€Œβ€Œβ€‹β€Œβ€β€Œβ€Œβ€Œο»Ώβ€β€‹β€Œο»Ώβ€Œβ€‹β€‹β€β€Œβ€Œβ€‹ο»Ώβ€Œβ€Œβ€Œβ€‹β€‹β€β€Œβ€Œο»Ώο»Ώβ€Œβ€β€ο»Ώβ€Œβ€β€Œβ€Œβ€Œο»Ώβ€β€Œβ€‹β€β€Œβ€Œβ€‹ο»Ώβ€‹ο»Ώβ€Œβ€‹β€Œβ€‹β€‹β€β€Œβ€Œβ€‹ο»Ώβ€‹ο»Ώβ€Œβ€‹β€Œβ€‹β€‹β€β€Œβ€Œβ€‹ο»Ώβ€‹β€β€‹ο»Ώβ€‹β€β€Œο»Ώβ€Œβ€β€Œβ€ο»Ώβ€β€Œο»Ώβ€β€Œβ€‹ο»Ώβ€‹β€β€Œβ€β€β€Œβ€Œο»Ώβ€β€β€‹ο»Ώβ€β€‹β€Œβ€Œβ€Œβ€Œβ€Œο»Ώβ€β€‹β€Œβ€Œβ€‹β€Œβ€Œβ€‹ο»Ώβ€‹β€‹ο»Ώβ€Œβ€Œβ€‹β€β€Œβ€Œβ€‹ο»Ώβ€‹β€β€‹ο»Ώβ€‹β€β€‹β€β€Œβ€Œβ€‹ο»Ώβ€Œβ€Œβ€Œβ€‹β€Œβ€‹β€‹β€ο»Ώβ€β€Œβ€β€‹ο»Ώβ€Œβ€β€β€‹β€Œβ€β€β€Œβ€Œβ€ο»Ώβ€‹β€Œβ€β€Œβ€‹β€Œο»Ώβ€‹β€β€Œβ€β€Œβ€Œβ€Œβ€ο»Ώβ€β€‹β€β€Œβ€Œβ€‹ο»Ώβ€Œβ€Œβ€Œβ€‹β€‹β€β€Œβ€Œο»Ώο»Ώβ€Œβ€β€ο»Ώβ€Œβ€β€Œβ€Œβ€Œο»Ώβ€β€Œβ€‹β€β€Œβ€Œβ€‹ο»Ώβ€‹ο»Ώβ€Œβ€‹β€Œβ€‹β€‹β€β€Œβ€Œβ€‹ο»Ώβ€‹ο»Ώβ€Œβ€‹β€Œβ€‹β€‹β€β€Œβ€Œβ€‹ο»Ώβ€‹β€β€‹ο»Ώβ€‹β€β€Œο»Ώβ€‹β€β€‹ο»Ώβ€Œβ€Œβ€Œβ€‹β€β€‹β€Œβ€‹β€ο»Ώβ€Œβ€β€Œβ€β€‹ο»Ώβ€Œβ€‹β€Œβ€‹ο»Ώβ€β€Œβ€Œβ€‹ο»Ώβ€Œο»Ώβ€β€‹β€Œβ€ο»Ώβ€β€Œβ€β€Œβ€β€‹ο»Ώβ€β€‹β€‹β€β€Œβ€Œβ€‹ο»Ώβ€‹β€β€‹ο»Ώβ€‹β€β€‹β€β€Œβ€Œβ€‹ο»Ώβ€Œβ€Œβ€Œβ€‹β€Œβ€‹β€‹β€ο»Ώβ€β€Œο»Ώβ€Œβ€‹β€Œβ€β€Œβ€Œβ€Œο»Ώβ€β€‹β€Œο»Ώβ€Œβ€‹β€‹β€β€Œβ€β€Œο»Ώβ€‹β€‹β€Œβ€β€Œβ€Œβ€Œο»Ώβ€‹β€β€Œο»Ώβ€‹ο»Ώβ€Œο»Ώβ€‹β€‹β€Œβ€β€Œβ€Œβ€Œβ€β€‹ο»Ώβ€Œο»Ώβ€Œβ€‹β€Œβ€β€β€Œβ€Œο»Ώβ€Œβ€β€Œβ€β€Œβ€Œβ€‹ο»Ώο»Ώβ€Œβ€Œο»Ώβ€‹β€‹β€Œο»Ώβ€Œβ€Œβ€Œβ€β€‹β€β€Œβ€ο»Ώβ€‹β€Œβ€β€β€Œβ€Œο»Ώβ€‹ο»Ώβ€Œβ€β€β€‹β€Œβ€β€Œβ€Œβ€Œβ€β€Œβ€‹β€‹β€β€‹β€β€Œο»Ώο»Ώβ€Œ instructions creating an array of data:β€‹β€‹β€‹β€‹β€Œο»Ώβ€ο»Ώβ€‹β€β€‹β€β€Œβ€ο»Ώο»Ώβ€Œο»Ώβ€‹β€β€Œβ€β€β€Œβ€Œβ€β€Œο»Ώβ€Œβ€β€β€Œβ€Œβ€ο»Ώβ€β€‹β€β€‹β€β€‹ο»Ώβ€β€β€‹β€β€‹β€β€Œο»Ώβ€‹ο»Ώβ€Œβ€β€‹β€Œβ€Œβ€ο»Ώβ€β€Œβ€β€β€Œβ€Œο»Ώβ€Œβ€‹β€Œο»Ώβ€β€Œβ€‹β€ο»Ώβ€β€Œβ€β€β€Œβ€Œβ€ο»Ώο»Ώβ€‹β€β€‹β€β€‹β€ο»Ώβ€‹β€‹β€β€‹β€β€Œβ€β€β€‹β€Œο»Ώβ€‹β€β€Œβ€β€Œβ€Œβ€Œβ€β€Œβ€β€‹β€β€‹β€β€‹ο»Ώβ€β€β€‹β€β€‹β€β€Œβ€β€β€‹β€Œο»Ώβ€Œβ€‹β€Œο»Ώβ€Œβ€‹β€Œο»Ώβ€‹β€‹β€Œο»Ώβ€‹ο»Ώβ€‹ο»Ώβ€β€β€‹β€ο»Ώο»Ώβ€‹β€ο»Ώο»Ώβ€Œβ€β€β€Œβ€Œβ€ο»Ώβ€β€Œο»Ώβ€Œβ€‹β€Œβ€β€Œβ€Œβ€Œβ€ο»Ώβ€‹β€‹ο»Ώβ€Œβ€‹β€‹ο»Ώβ€Œο»Ώβ€‹ο»Ώβ€‹β€Œβ€‹β€ο»Ώβ€β€Œο»Ώβ€‹ο»Ώβ€Œβ€β€‹β€Œβ€Œβ€ο»Ώβ€β€Œβ€β€β€Œβ€Œο»Ώβ€Œβ€‹β€Œο»Ώβ€β€Œβ€‹β€ο»Ώβ€β€Œο»Ώβ€‹ο»Ώβ€Œο»Ώβ€Œβ€‹β€Œο»Ώβ€Œβ€Œβ€Œβ€β€Œβ€‹β€Œβ€β€β€Œβ€Œβ€ο»Ώο»Ώβ€‹β€ο»Ώο»Ώβ€Œβ€β€β€Œβ€Œβ€ο»Ώβ€β€Œο»Ώβ€Œβ€‹β€Œβ€β€Œβ€Œβ€Œβ€ο»Ώβ€β€Œο»Ώβ€Œβ€‹β€‹β€ο»Ώο»Ώβ€Œβ€β€Œβ€Œβ€Œβ€β€Œβ€‹β€Œβ€β€β€Œβ€Œο»Ώβ€Œβ€‹β€‹β€ο»Ώο»Ώβ€Œβ€ο»Ώβ€Œβ€Œβ€ο»Ώο»Ώβ€Œβ€β€Œβ€‹β€Œβ€β€Œβ€Œβ€‹ο»Ώο»Ώβ€Œβ€Œο»Ώβ€‹β€‹β€Œο»Ώβ€‹β€β€Œβ€β€Œβ€Œβ€Œο»Ώβ€‹ο»Ώβ€Œβ€β€Œβ€Œβ€Œβ€ο»Ώβ€β€Œο»Ώβ€Œβ€‹β€Œβ€β€‹β€Œβ€Œο»Ώβ€Œβ€‹β€Œβ€β€β€Œβ€Œβ€ο»Ώο»Ώβ€Œβ€ο»Ώβ€β€‹ο»Ώβ€ο»Ώβ€Œβ€β€β€Œβ€Œβ€β€Œβ€‹β€‹ο»Ώο»Ώβ€Œβ€Œβ€β€Œο»Ώβ€Œο»Ώβ€‹β€‹β€Œβ€β€ο»Ώβ€Œβ€Œβ€Œβ€β€Œβ€β€‹β€Œβ€Œο»Ώβ€Œβ€‹β€Œο»Ώβ€Œβ€Œβ€Œβ€β€Œβ€β€‹ο»Ώβ€Œβ€β€Œβ€Œβ€Œβ€Œβ€Œβ€ο»Ώβ€Œβ€Œβ€Œβ€‹β€Œβ€Œο»Ώβ€Œβ€β€Œο»Ώβ€Œβ€Œβ€Œβ€‹ο»Ώο»Ώβ€Œβ€ο»Ώβ€‹β€Œβ€β€Œβ€β€Œο»Ώβ€β€β€‹ο»Ώβ€Œβ€‹β€Œβ€ο»Ώβ€β€Œβ€‹β€Œο»Ώβ€Œβ€‹ο»Ώο»Ώβ€‹ο»Ώβ€ο»Ώβ€Œο»Ώβ€Œβ€‹β€Œο»Ώβ€β€Œβ€Œο»Ώβ€‹β€‹β€Œβ€β€Œβ€Œβ€‹ο»Ώο»Ώβ€Œβ€Œβ€β€‹β€β€Œβ€ο»Ώβ€‹β€Œβ€ο»Ώο»Ώβ€Œβ€β€Œο»Ώβ€‹ο»Ώβ€ο»Ώβ€Œο»Ώβ€‹β€‹β€Œβ€β€‹β€Œβ€Œο»Ώβ€Œβ€‹β€Œβ€β€β€‹β€‹ο»Ώο»Ώβ€Œβ€Œο»Ώβ€‹β€‹β€Œβ€β€‹β€Œβ€Œβ€β€Œο»Ώβ€Œβ€β€Œβ€Œβ€Œβ€‹β€‹β€β€Œο»Ώβ€Œβ€Œβ€Œβ€β€β€Œβ€Œβ€ο»Ώβ€‹β€Œβ€β€Œβ€‹β€Œβ€β€Œβ€Œβ€Œο»Ώβ€‹β€β€‹β€β€Œβ€Œβ€‹ο»Ώβ€Œβ€Œβ€Œβ€‹β€‹β€β€Œβ€Œο»Ώο»Ώβ€Œβ€β€ο»Ώβ€Œβ€β€Œβ€Œβ€Œο»Ώβ€β€Œβ€‹β€β€Œβ€Œβ€‹ο»Ώβ€‹ο»Ώβ€Œβ€‹β€Œβ€‹β€‹β€β€Œβ€Œβ€‹ο»Ώβ€‹ο»Ώβ€Œβ€‹β€Œβ€‹β€‹β€β€Œβ€Œβ€‹ο»Ώβ€‹β€β€‹ο»Ώβ€‹β€β€Œβ€‹β€β€β€‹ο»Ώβ€‹β€‹β€‹ο»Ώβ€Œο»Ώβ€Œο»Ώβ€β€β€‹β€ο»Ώβ€Œβ€Œβ€β€β€Œβ€Œβ€Œβ€‹β€β€Œβ€β€‹β€β€Œβ€ο»Ώβ€Œβ€Œβ€β€β€Œβ€Œβ€Œβ€‹β€‹β€Œβ€Œβ€Œβ€‹β€‹β€β€Œβ€Œβ€‹ο»Ώβ€‹β€β€‹ο»Ώβ€‹β€β€‹β€β€Œβ€Œβ€‹ο»Ώβ€Œβ€Œβ€Œβ€‹β€Œβ€‹β€‹β€ο»Ώβ€β€Œο»Ώβ€‹β€β€Œβ€β€β€Œβ€Œβ€β€‹ο»Ώβ€Œβ€β€β€‹β€Œβ€Œβ€Œβ€‹β€Œβ€β€Œβ€Œβ€Œο»Ώβ€β€‹β€Œο»Ώβ€Œβ€‹β€‹β€β€Œβ€Œβ€‹ο»Ώβ€Œβ€Œβ€Œβ€‹β€‹β€β€Œβ€Œο»Ώο»Ώβ€Œβ€β€ο»Ώβ€Œβ€β€Œβ€Œβ€Œο»Ώβ€β€Œβ€‹β€β€Œβ€Œβ€‹ο»Ώβ€‹ο»Ώβ€Œβ€‹β€Œβ€‹β€‹β€β€Œβ€Œβ€‹ο»Ώβ€‹ο»Ώβ€Œβ€‹β€Œβ€‹β€‹β€β€Œβ€Œβ€‹ο»Ώβ€‹β€β€‹ο»Ώβ€‹β€β€Œο»Ώβ€Œβ€β€Œβ€ο»Ώβ€β€Œο»Ώβ€β€Œβ€‹ο»Ώβ€‹β€β€Œβ€β€β€Œβ€Œο»Ώβ€β€β€‹ο»Ώβ€β€‹β€Œβ€Œβ€Œβ€Œβ€Œο»Ώβ€β€‹β€Œβ€Œβ€‹β€Œβ€Œβ€‹ο»Ώβ€‹β€‹ο»Ώβ€Œβ€Œβ€‹β€β€Œβ€Œβ€‹ο»Ώβ€‹β€β€‹ο»Ώβ€‹β€β€‹β€β€Œβ€Œβ€‹ο»Ώβ€Œβ€Œβ€Œβ€‹β€Œβ€‹β€‹β€ο»Ώβ€β€Œβ€β€‹ο»Ώβ€Œβ€β€β€‹β€Œβ€β€β€Œβ€Œβ€ο»Ώβ€‹β€Œβ€β€Œβ€‹β€Œο»Ώβ€‹β€β€Œβ€β€Œβ€Œβ€Œβ€ο»Ώβ€β€‹β€β€Œβ€Œβ€‹ο»Ώβ€Œβ€Œβ€Œβ€‹β€‹β€β€Œβ€Œο»Ώο»Ώβ€Œβ€β€ο»Ώβ€Œβ€β€Œβ€Œβ€Œο»Ώβ€β€Œβ€‹β€β€Œβ€Œβ€‹ο»Ώβ€‹ο»Ώβ€Œβ€‹β€Œβ€‹β€‹β€β€Œβ€Œβ€‹ο»Ώβ€‹ο»Ώβ€Œβ€‹β€Œβ€‹β€‹β€β€Œβ€Œβ€‹ο»Ώβ€‹β€β€‹ο»Ώβ€‹β€β€Œβ€β€β€Œβ€‹β€ο»Ώβ€Œβ€Œο»Ώβ€‹β€β€Œβ€Œβ€β€‹β€Œβ€β€β€Œβ€Œβ€β€‹β€β€Œβ€‹ο»Ώο»Ώβ€Œβ€‹ο»Ώβ€β€Œο»Ώβ€‹ο»Ώβ€Œβ€Œβ€Œο»Ώβ€Œο»Ώβ€Œο»Ώβ€Œβ€Œβ€‹β€‹β€‹β€β€Œβ€Œβ€‹ο»Ώβ€‹β€β€‹ο»Ώβ€‹β€β€‹β€β€Œβ€Œβ€‹ο»Ώβ€Œβ€Œβ€Œβ€‹β€Œβ€‹β€‹β€ο»Ώβ€β€Œο»Ώβ€Œβ€‹β€Œβ€β€Œβ€Œβ€Œο»Ώβ€β€‹β€Œο»Ώβ€Œβ€‹β€‹ο»Ώο»Ώο»Ώβ€Œβ€β€‹β€β€Œβ€β€‹β€Œβ€Œο»Ώβ€‹ο»Ώβ€Œβ€β€Œβ€Œβ€Œβ€Œβ€Œβ€Œβ€Œο»Ώβ€‹β€β€Œβ€ο»Ώβ€‹β€‹ο»Ώο»Ώβ€Œβ€Œβ€β€β€‹β€Œο»Ώβ€Œβ€‹β€Œο»Ώβ€Œβ€‹β€Œο»Ώβ€‹β€‹β€Œο»Ώβ€‹ο»Ώβ€‹β€β€Œβ€Œβ€‹ο»Ώβ€‹ο»Ώβ€Œβ€‹β€‹β€Œβ€‹β€β€Œβ€Œβ€‹ο»Ώβ€‹β€β€Œβ€‹β€Œβ€β€‹β€β€Œβ€Œβ€‹ο»Ώβ€‹β€β€Œβ€‹β€Œβ€β€Œβ€β€β€Œβ€Œβ€ο»Ώβ€β€Œο»Ώβ€Œβ€‹β€Œβ€β€Œβ€Œβ€Œβ€ο»Ώβ€‹β€‹ο»Ώβ€Œβ€‹β€‹ο»Ώβ€Œο»Ώβ€‹ο»Ώβ€‹β€Œβ€‹β€ο»Ώβ€β€Œο»Ώβ€‹ο»Ώβ€Œβ€β€‹β€Œβ€Œβ€ο»Ώβ€β€Œβ€β€β€Œβ€Œο»Ώβ€Œβ€‹β€Œο»Ώβ€β€Œβ€‹β€ο»Ώβ€β€Œο»Ώβ€‹ο»Ώβ€Œο»Ώβ€Œβ€‹β€Œο»Ώβ€Œβ€Œβ€Œβ€β€Œβ€‹β€Œβ€β€β€Œβ€Œβ€ο»Ώο»Ώβ€‹β€β€Œβ€β€Œβ€β€β€Œβ€Œβ€β€Œβ€‹β€‹ο»Ώο»Ώβ€Œβ€Œβ€β€Œο»Ώβ€Œο»Ώβ€‹β€‹β€Œβ€β€ο»Ώβ€Œβ€Œβ€Œβ€β€Œβ€β€‹β€Œβ€Œο»Ώβ€Œβ€‹β€Œο»Ώβ€Œβ€Œβ€Œβ€β€Œβ€β€‹ο»Ώβ€Œβ€β€Œβ€Œβ€Œβ€Œβ€Œβ€ο»Ώβ€Œβ€Œβ€Œβ€‹β€Œβ€Œο»Ώβ€Œβ€β€Œο»Ώβ€Œβ€Œβ€Œβ€‹ο»Ώο»Ώβ€Œβ€ο»Ώβ€‹β€Œβ€β€Œβ€β€Œο»Ώβ€β€β€‹ο»Ώβ€Œβ€‹β€Œβ€ο»Ώβ€β€Œβ€‹β€Œο»Ώβ€Œβ€‹ο»Ώο»Ώβ€‹β€β€Œβ€β€Œο»Ώβ€Œβ€‹β€Œο»Ώβ€β€Œβ€Œο»Ώβ€‹β€‹β€Œβ€β€Œβ€Œβ€‹ο»Ώο»Ώβ€Œβ€Œβ€β€‹β€β€Œβ€ο»Ώβ€‹β€Œβ€ο»Ώο»Ώβ€Œβ€β€Œο»Ώβ€‹β€β€Œβ€β€Œο»Ώβ€‹β€‹β€Œβ€β€‹β€Œβ€Œο»Ώβ€Œβ€‹β€Œβ€β€β€‹β€‹ο»Ώο»Ώβ€Œβ€Œο»Ώβ€‹β€‹β€Œβ€β€‹β€Œβ€Œβ€β€Œο»Ώβ€Œβ€β€Œβ€Œβ€Œβ€‹β€‹β€β€Œο»Ώβ€Œβ€Œβ€Œβ€β€β€Œβ€Œβ€ο»Ώβ€‹β€Œβ€β€Œβ€‹β€Œβ€β€Œβ€Œβ€Œο»Ώβ€‹β€β€‹β€β€Œβ€Œβ€‹ο»Ώβ€Œβ€Œβ€Œβ€‹β€‹β€β€Œβ€Œο»Ώο»Ώβ€Œβ€β€ο»Ώβ€Œβ€β€Œβ€Œβ€Œο»Ώβ€β€Œβ€‹β€β€Œβ€Œβ€‹ο»Ώβ€‹ο»Ώβ€Œβ€‹β€Œβ€‹β€‹β€β€Œβ€Œβ€‹ο»Ώβ€‹ο»Ώβ€Œβ€‹β€Œβ€‹β€‹β€β€Œβ€Œβ€‹ο»Ώβ€‹β€β€‹ο»Ώβ€‹β€β€Œβ€‹β€β€β€‹ο»Ώβ€‹β€‹β€‹ο»Ώβ€Œο»Ώβ€Œο»Ώβ€β€β€‹β€ο»Ώβ€Œβ€Œβ€β€β€Œβ€Œβ€Œβ€‹β€β€Œβ€β€‹β€β€Œβ€ο»Ώβ€Œβ€Œβ€β€β€Œβ€Œβ€Œβ€‹β€‹β€Œβ€Œβ€Œβ€‹β€‹β€β€Œβ€Œβ€‹ο»Ώβ€‹β€β€‹ο»Ώβ€‹β€β€‹β€β€Œβ€Œβ€‹ο»Ώβ€Œβ€Œβ€Œβ€‹β€Œβ€‹β€‹β€ο»Ώβ€β€Œο»Ώβ€‹β€β€Œβ€β€β€Œβ€Œβ€β€‹ο»Ώβ€Œβ€β€β€‹β€Œβ€Œβ€Œβ€‹β€Œβ€β€Œβ€Œβ€Œο»Ώβ€β€‹β€Œο»Ώβ€Œβ€‹β€‹β€β€Œβ€Œβ€‹ο»Ώβ€Œβ€Œβ€Œβ€‹β€‹β€β€Œβ€Œο»Ώο»Ώβ€Œβ€β€ο»Ώβ€Œβ€β€Œβ€Œβ€Œο»Ώβ€β€Œβ€‹β€β€Œβ€Œβ€‹ο»Ώβ€‹ο»Ώβ€Œβ€‹β€Œβ€‹β€‹β€β€Œβ€Œβ€‹ο»Ώβ€‹ο»Ώβ€Œβ€‹β€Œβ€‹β€‹β€β€Œβ€Œβ€‹ο»Ώβ€‹β€β€‹ο»Ώβ€‹β€β€Œο»Ώβ€Œβ€β€Œβ€ο»Ώβ€β€Œο»Ώβ€β€Œβ€‹ο»Ώβ€‹β€β€Œβ€β€β€Œβ€Œο»Ώβ€β€β€‹ο»Ώβ€β€‹β€Œβ€Œβ€Œβ€Œβ€Œο»Ώβ€β€‹β€Œβ€Œβ€‹β€Œβ€Œβ€‹ο»Ώβ€‹β€‹ο»Ώβ€Œβ€Œβ€‹β€β€Œβ€Œβ€‹ο»Ώβ€‹β€β€‹ο»Ώβ€‹β€β€‹β€β€Œβ€Œβ€‹ο»Ώβ€Œβ€Œβ€Œβ€‹β€Œβ€‹β€‹β€ο»Ώβ€β€Œβ€β€‹ο»Ώβ€Œβ€β€β€‹β€Œβ€β€β€Œβ€Œβ€ο»Ώβ€‹β€Œβ€β€Œβ€‹β€Œο»Ώβ€‹β€β€Œβ€β€Œβ€Œβ€Œβ€ο»Ώβ€β€‹β€β€Œβ€Œβ€‹ο»Ώβ€Œβ€Œβ€Œβ€‹β€‹β€β€Œβ€Œο»Ώο»Ώβ€Œβ€β€ο»Ώβ€Œβ€β€Œβ€Œβ€Œο»Ώβ€β€Œβ€‹β€β€Œβ€Œβ€‹ο»Ώβ€‹ο»Ώβ€Œβ€‹β€Œβ€‹β€‹β€β€Œβ€Œβ€‹ο»Ώβ€‹ο»Ώβ€Œβ€‹β€Œβ€‹β€‹β€β€Œβ€Œβ€‹ο»Ώβ€‹β€β€‹ο»Ώβ€‹β€β€Œβ€β€β€Œβ€‹β€ο»Ώβ€Œβ€Œο»Ώβ€‹β€β€Œβ€Œβ€β€‹β€Œβ€β€β€Œβ€Œβ€β€‹β€β€Œβ€‹ο»Ώο»Ώβ€Œβ€‹ο»Ώβ€β€Œο»Ώβ€‹ο»Ώβ€Œβ€Œβ€Œο»Ώβ€Œο»Ώβ€Œο»Ώβ€Œβ€Œβ€‹β€‹β€‹β€β€Œβ€Œβ€‹ο»Ώβ€‹β€β€‹ο»Ώβ€‹β€β€‹β€β€Œβ€Œβ€‹ο»Ώβ€Œβ€Œβ€Œβ€‹β€Œβ€‹β€‹β€ο»Ώβ€β€Œο»Ώβ€Œβ€‹β€Œβ€β€Œβ€Œβ€Œο»Ώβ€β€‹β€Œο»Ώβ€Œβ€‹β€‹β€β€Œβ€β€Œο»Ώβ€‹β€‹β€Œβ€β€Œβ€Œβ€Œο»Ώβ€‹β€β€Œο»Ώβ€‹ο»Ώβ€Œο»Ώβ€‹β€‹β€Œβ€β€Œβ€Œβ€Œβ€β€‹ο»Ώβ€Œο»Ώβ€Œβ€‹β€Œβ€β€β€Œβ€Œο»Ώβ€Œβ€β€Œβ€β€Œβ€Œβ€‹ο»Ώο»Ώβ€Œβ€Œο»Ώβ€‹β€‹β€Œο»Ώβ€Œβ€Œβ€Œβ€β€‹β€β€Œβ€ο»Ώβ€‹β€Œβ€β€β€Œβ€Œο»Ώβ€‹ο»Ώβ€Œβ€β€β€‹β€Œβ€β€Œβ€Œβ€Œβ€β€Œβ€‹β€‹β€β€‹β€β€Œο»Ώο»Ώβ€Œ

[Image: Image for post]β€‹β€‹β€‹β€‹β€Œο»Ώβ€ο»Ώβ€‹β€β€‹β€β€Œβ€ο»Ώο»Ώβ€Œο»Ώβ€‹β€β€Œβ€β€β€Œβ€Œβ€β€Œο»Ώβ€Œβ€β€β€Œβ€Œβ€ο»Ώβ€β€‹β€β€‹β€β€‹ο»Ώβ€β€β€‹β€β€‹β€β€Œο»Ώβ€‹ο»Ώβ€Œβ€β€‹β€Œβ€Œβ€ο»Ώβ€β€Œβ€β€β€Œβ€Œο»Ώβ€Œβ€‹β€Œο»Ώβ€β€Œβ€‹β€ο»Ώβ€β€Œβ€β€β€Œβ€Œβ€ο»Ώο»Ώβ€‹β€β€‹β€β€‹β€ο»Ώβ€‹β€‹β€β€‹β€β€Œβ€β€β€‹β€Œο»Ώβ€‹β€β€Œβ€β€Œβ€Œβ€Œβ€β€Œβ€β€‹β€β€‹β€β€‹ο»Ώβ€β€β€‹β€β€‹β€β€Œβ€β€β€‹β€Œο»Ώβ€Œβ€‹β€Œο»Ώβ€Œβ€‹β€Œο»Ώβ€‹β€‹β€Œο»Ώβ€‹ο»Ώβ€‹ο»Ώβ€β€β€‹β€ο»Ώο»Ώβ€‹β€ο»Ώο»Ώβ€Œβ€β€β€Œβ€Œβ€ο»Ώβ€β€Œο»Ώβ€Œβ€‹β€Œβ€β€Œβ€Œβ€Œβ€ο»Ώβ€‹β€‹ο»Ώβ€Œβ€‹β€‹ο»Ώβ€Œο»Ώβ€‹ο»Ώβ€‹β€Œβ€‹β€ο»Ώβ€β€Œο»Ώβ€‹ο»Ώβ€Œβ€β€‹β€Œβ€Œβ€ο»Ώβ€β€Œβ€β€β€Œβ€Œο»Ώβ€Œβ€‹β€Œο»Ώβ€β€Œβ€‹β€ο»Ώβ€β€Œο»Ώβ€‹ο»Ώβ€Œο»Ώβ€Œβ€‹β€Œο»Ώβ€Œβ€Œβ€Œβ€β€Œβ€‹β€Œβ€β€β€Œβ€Œβ€ο»Ώο»Ώβ€‹β€ο»Ώο»Ώβ€Œβ€β€β€Œβ€Œβ€ο»Ώβ€β€Œο»Ώβ€Œβ€‹β€Œβ€β€Œβ€Œβ€Œβ€ο»Ώβ€β€Œο»Ώβ€Œβ€‹β€‹β€ο»Ώο»Ώβ€Œβ€β€Œβ€Œβ€Œβ€β€Œβ€‹β€Œβ€β€β€Œβ€Œο»Ώβ€Œβ€‹β€‹β€ο»Ώο»Ώβ€Œβ€ο»Ώβ€Œβ€Œβ€ο»Ώο»Ώβ€Œβ€β€Œβ€‹β€Œβ€β€Œβ€Œβ€‹ο»Ώο»Ώβ€Œβ€Œο»Ώβ€‹β€‹β€Œο»Ώβ€‹β€β€Œβ€β€Œβ€Œβ€Œο»Ώβ€‹ο»Ώβ€Œβ€β€Œβ€Œβ€Œβ€ο»Ώβ€β€Œο»Ώβ€Œβ€‹β€Œβ€β€‹β€Œβ€Œο»Ώβ€Œβ€‹β€Œβ€β€β€Œβ€Œβ€ο»Ώο»Ώβ€Œβ€ο»Ώβ€β€‹ο»Ώβ€ο»Ώβ€Œβ€β€β€Œβ€Œβ€β€Œβ€‹β€‹ο»Ώο»Ώβ€Œβ€Œβ€β€Œο»Ώβ€Œο»Ώβ€‹β€‹β€Œβ€β€ο»Ώβ€Œβ€Œβ€Œβ€β€Œβ€β€‹β€Œβ€Œο»Ώβ€Œβ€‹β€Œο»Ώβ€Œβ€Œβ€Œβ€β€Œβ€β€‹ο»Ώβ€Œβ€β€Œβ€Œβ€Œβ€Œβ€Œβ€ο»Ώβ€Œβ€Œβ€Œβ€‹β€Œβ€Œο»Ώβ€Œβ€β€Œο»Ώβ€Œβ€Œβ€Œβ€‹ο»Ώο»Ώβ€Œβ€ο»Ώβ€‹β€Œβ€β€Œβ€β€Œο»Ώβ€β€β€‹ο»Ώβ€Œβ€‹β€Œβ€ο»Ώβ€β€Œβ€‹β€Œο»Ώβ€Œβ€‹ο»Ώο»Ώβ€‹ο»Ώβ€ο»Ώβ€Œο»Ώβ€Œβ€‹β€Œο»Ώβ€β€Œβ€Œο»Ώβ€‹β€‹β€Œβ€β€Œβ€Œβ€‹ο»Ώο»Ώβ€Œβ€Œβ€β€‹β€β€Œβ€ο»Ώβ€‹β€Œβ€ο»Ώο»Ώβ€Œβ€β€Œο»Ώβ€‹ο»Ώβ€ο»Ώβ€Œο»Ώβ€‹β€‹β€Œβ€β€‹β€Œβ€Œο»Ώβ€Œβ€‹β€Œβ€β€β€‹β€‹ο»Ώο»Ώβ€Œβ€Œο»Ώβ€‹β€‹β€Œβ€β€‹β€Œβ€Œβ€β€Œο»Ώβ€Œβ€β€Œβ€Œβ€Œβ€‹β€‹β€β€Œο»Ώβ€Œβ€Œβ€Œβ€β€β€Œβ€Œβ€ο»Ώβ€‹β€Œβ€β€Œβ€‹β€Œβ€β€Œβ€Œβ€Œο»Ώβ€‹β€β€‹β€β€Œβ€Œβ€‹ο»Ώβ€Œβ€Œβ€Œβ€‹β€‹β€β€Œβ€Œο»Ώο»Ώβ€Œβ€β€ο»Ώβ€Œβ€β€Œβ€Œβ€Œο»Ώβ€β€Œβ€‹β€β€Œβ€Œβ€‹ο»Ώβ€‹ο»Ώβ€Œβ€‹β€Œβ€‹β€‹β€β€Œβ€Œβ€‹ο»Ώβ€‹ο»Ώβ€Œβ€‹β€Œβ€‹β€‹β€β€Œβ€Œβ€‹ο»Ώβ€‹β€β€‹ο»Ώβ€‹β€β€Œβ€‹β€β€β€‹ο»Ώβ€‹β€‹β€‹ο»Ώβ€Œο»Ώβ€Œο»Ώβ€β€β€‹β€ο»Ώβ€Œβ€Œβ€β€β€Œβ€Œβ€Œβ€‹β€β€Œβ€β€‹β€β€Œβ€ο»Ώβ€Œβ€Œβ€β€β€Œβ€Œβ€Œβ€‹β€‹β€Œβ€Œβ€Œβ€‹β€‹β€β€Œβ€Œβ€‹ο»Ώβ€‹β€β€‹ο»Ώβ€‹β€β€‹β€β€Œβ€Œβ€‹ο»Ώβ€Œβ€Œβ€Œβ€‹β€Œβ€‹β€‹β€ο»Ώβ€β€Œο»Ώβ€‹β€β€Œβ€β€β€Œβ€Œβ€β€‹ο»Ώβ€Œβ€β€β€‹β€Œβ€Œβ€Œβ€‹β€Œβ€β€Œβ€Œβ€Œο»Ώβ€β€‹β€Œο»Ώβ€Œβ€‹β€‹β€β€Œβ€Œβ€‹ο»Ώβ€Œβ€Œβ€Œβ€‹β€‹β€β€Œβ€Œο»Ώο»Ώβ€Œβ€β€ο»Ώβ€Œβ€β€Œβ€Œβ€Œο»Ώβ€β€Œβ€‹β€β€Œβ€Œβ€‹ο»Ώβ€‹ο»Ώβ€Œβ€‹β€Œβ€‹β€‹β€β€Œβ€Œβ€‹ο»Ώβ€‹ο»Ώβ€Œβ€‹β€Œβ€‹β€‹β€β€Œβ€Œβ€‹ο»Ώβ€‹β€β€‹ο»Ώβ€‹β€β€Œο»Ώβ€Œβ€Œβ€Œβ€β€Œβ€Œβ€Œβ€Œβ€Œο»Ώβ€Œβ€Œο»Ώο»Ώβ€‹β€ο»Ώβ€Œβ€Œο»Ώβ€‹β€β€Œβ€‹ο»Ώβ€β€Œβ€ο»Ώβ€Œβ€Œβ€Œβ€‹ο»Ώβ€Œβ€ο»Ώβ€‹β€Œο»Ώβ€‹β€β€‹ο»Ώβ€β€Œβ€‹β€β€Œβ€Œβ€‹ο»Ώβ€‹β€β€‹ο»Ώβ€‹β€β€‹β€β€Œβ€Œβ€‹ο»Ώβ€Œβ€Œβ€Œβ€‹β€Œβ€‹β€‹β€ο»Ώβ€β€Œβ€β€‹ο»Ώβ€Œβ€β€β€‹β€Œβ€β€β€Œβ€Œβ€ο»Ώβ€‹β€Œβ€β€Œβ€‹β€Œο»Ώβ€‹β€β€Œβ€β€Œβ€Œβ€Œβ€ο»Ώβ€β€‹β€β€Œβ€Œβ€‹ο»Ώβ€Œβ€Œβ€Œβ€‹β€‹β€β€Œβ€Œο»Ώο»Ώβ€Œβ€β€ο»Ώβ€Œβ€β€Œβ€Œβ€Œο»Ώβ€β€Œβ€‹β€β€Œβ€Œβ€‹ο»Ώβ€‹ο»Ώβ€Œβ€‹β€Œβ€‹β€‹β€β€Œβ€Œβ€‹ο»Ώβ€‹ο»Ώβ€Œβ€‹β€Œβ€‹β€‹β€β€Œβ€Œβ€‹ο»Ώβ€‹β€β€‹ο»Ώβ€‹β€β€Œβ€β€Œβ€Œβ€Œβ€β€‹β€Œβ€Œβ€ο»Ώβ€‹β€Œβ€‹ο»Ώβ€Œβ€Œβ€‹ο»Ώβ€β€Œβ€‹β€Œο»Ώβ€Œβ€‹β€ο»Ώβ€Œο»Ώβ€‹β€‹β€Œβ€‹β€β€β€Œο»Ώβ€Œο»Ώβ€Œβ€‹ο»Ώβ€Œβ€Œβ€‹ο»Ώβ€‹β€‹β€β€Œβ€Œβ€‹ο»Ώβ€‹β€β€‹ο»Ώβ€‹β€β€‹β€β€Œβ€Œβ€‹ο»Ώβ€Œβ€Œβ€Œβ€‹β€Œβ€‹β€‹β€ο»Ώβ€β€Œο»Ώβ€Œβ€‹β€Œβ€β€Œβ€Œβ€Œο»Ώβ€β€‹β€Œο»Ώβ€Œβ€‹β€‹ο»Ώο»Ώο»Ώβ€Œβ€β€‹β€β€Œβ€β€‹β€Œβ€Œο»Ώβ€‹ο»Ώβ€Œβ€β€Œβ€Œβ€Œβ€Œβ€Œβ€Œβ€Œο»Ώβ€‹β€β€Œβ€ο»Ώβ€‹β€‹ο»Ώο»Ώβ€Œβ€Œβ€β€β€‹β€Œο»Ώβ€Œβ€‹β€Œο»Ώβ€Œβ€‹β€Œο»Ώβ€‹β€‹β€Œο»Ώβ€‹ο»Ώβ€‹β€β€Œβ€Œβ€‹ο»Ώβ€‹ο»Ώβ€Œβ€‹β€‹β€Œβ€‹β€β€Œβ€Œβ€‹ο»Ώβ€‹β€β€Œβ€‹β€Œβ€β€‹β€β€Œβ€Œβ€‹ο»Ώβ€‹β€β€Œβ€‹β€Œβ€β€Œβ€β€β€Œβ€Œβ€ο»Ώβ€β€Œο»Ώβ€Œβ€‹β€Œβ€β€Œβ€Œβ€Œβ€ο»Ώβ€‹β€‹ο»Ώβ€Œβ€‹β€‹ο»Ώβ€Œο»Ώβ€‹ο»Ώβ€‹β€Œβ€‹β€ο»Ώβ€β€Œο»Ώβ€‹ο»Ώβ€Œβ€β€‹β€Œβ€Œβ€ο»Ώβ€β€Œβ€β€β€Œβ€Œο»Ώβ€Œβ€‹β€Œο»Ώβ€β€Œβ€‹β€ο»Ώβ€β€Œο»Ώβ€‹ο»Ώβ€Œο»Ώβ€Œβ€‹β€Œο»Ώβ€Œβ€Œβ€Œβ€β€Œβ€‹β€Œβ€β€β€Œβ€Œβ€ο»Ώο»Ώβ€‹β€β€Œβ€β€Œβ€β€β€Œβ€Œβ€β€Œβ€‹β€‹ο»Ώο»Ώβ€Œβ€Œβ€β€Œο»Ώβ€Œο»Ώβ€‹β€‹β€Œβ€β€ο»Ώβ€Œβ€Œβ€Œβ€β€Œβ€β€‹β€Œβ€Œο»Ώβ€Œβ€‹β€Œο»Ώβ€Œβ€Œβ€Œβ€β€Œβ€β€‹ο»Ώβ€Œβ€β€Œβ€Œβ€Œβ€Œβ€Œβ€ο»Ώβ€Œβ€Œβ€Œβ€‹β€Œβ€Œο»Ώβ€Œβ€β€Œο»Ώβ€Œβ€Œβ€Œβ€‹ο»Ώο»Ώβ€Œβ€ο»Ώβ€‹β€Œβ€β€Œβ€β€Œο»Ώβ€β€β€‹ο»Ώβ€Œβ€‹β€Œβ€ο»Ώβ€β€Œβ€‹β€Œο»Ώβ€Œβ€‹ο»Ώο»Ώβ€‹β€β€Œβ€β€Œο»Ώβ€Œβ€‹β€Œο»Ώβ€β€Œβ€Œο»Ώβ€‹β€‹β€Œβ€β€Œβ€Œβ€‹ο»Ώο»Ώβ€Œβ€Œβ€β€‹β€β€Œβ€ο»Ώβ€‹β€Œβ€ο»Ώο»Ώβ€Œβ€β€Œο»Ώβ€‹β€β€Œβ€β€Œο»Ώβ€‹β€‹β€Œβ€β€‹β€Œβ€Œο»Ώβ€Œβ€‹β€Œβ€β€β€‹β€‹ο»Ώο»Ώβ€Œβ€Œο»Ώβ€‹β€‹β€Œβ€β€‹β€Œβ€Œβ€β€Œο»Ώβ€Œβ€β€Œβ€Œβ€Œβ€‹β€‹β€β€Œο»Ώβ€Œβ€Œβ€Œβ€β€β€Œβ€Œβ€ο»Ώβ€‹β€Œβ€β€Œβ€‹β€Œβ€β€Œβ€Œβ€Œο»Ώβ€‹β€β€‹β€β€Œβ€Œβ€‹ο»Ώβ€Œβ€Œβ€Œβ€‹β€‹β€β€Œβ€Œο»Ώο»Ώβ€Œβ€β€ο»Ώβ€Œβ€β€Œβ€Œβ€Œο»Ώβ€β€Œβ€‹β€β€Œβ€Œβ€‹ο»Ώβ€‹ο»Ώβ€Œβ€‹β€Œβ€‹β€‹β€β€Œβ€Œβ€‹ο»Ώβ€‹ο»Ώβ€Œβ€‹β€Œβ€‹β€‹β€β€Œβ€Œβ€‹ο»Ώβ€‹β€β€‹ο»Ώβ€‹β€β€Œβ€‹β€β€β€‹ο»Ώβ€‹β€‹β€‹ο»Ώβ€Œο»Ώβ€Œο»Ώβ€β€β€‹β€ο»Ώβ€Œβ€Œβ€β€β€Œβ€Œβ€Œβ€‹β€β€Œβ€β€‹β€β€Œβ€ο»Ώβ€Œβ€Œβ€β€β€Œβ€Œβ€Œβ€‹β€‹β€Œβ€Œβ€Œβ€‹β€‹β€β€Œβ€Œβ€‹ο»Ώβ€‹β€β€‹ο»Ώβ€‹β€β€‹β€β€Œβ€Œβ€‹ο»Ώβ€Œβ€Œβ€Œβ€‹β€Œβ€‹β€‹β€ο»Ώβ€β€Œο»Ώβ€‹β€β€Œβ€β€β€Œβ€Œβ€β€‹ο»Ώβ€Œβ€β€β€‹β€Œβ€Œβ€Œβ€‹β€Œβ€β€Œβ€Œβ€Œο»Ώβ€β€‹β€Œο»Ώβ€Œβ€‹β€‹β€β€Œβ€Œβ€‹ο»Ώβ€Œβ€Œβ€Œβ€‹β€‹β€β€Œβ€Œο»Ώο»Ώβ€Œβ€β€ο»Ώβ€Œβ€β€Œβ€Œβ€Œο»Ώβ€β€Œβ€‹β€β€Œβ€Œβ€‹ο»Ώβ€‹ο»Ώβ€Œβ€‹β€Œβ€‹β€‹β€β€Œβ€Œβ€‹ο»Ώβ€‹ο»Ώβ€Œβ€‹β€Œβ€‹β€‹β€β€Œβ€Œβ€‹ο»Ώβ€‹β€β€‹ο»Ώβ€‹β€β€Œο»Ώβ€Œβ€Œβ€Œβ€β€Œβ€Œβ€Œβ€Œβ€Œο»Ώβ€Œβ€Œο»Ώο»Ώβ€‹β€ο»Ώβ€Œβ€Œο»Ώβ€‹β€β€Œβ€‹ο»Ώβ€β€Œβ€ο»Ώβ€Œβ€Œβ€Œβ€‹ο»Ώβ€Œβ€ο»Ώβ€‹β€Œο»Ώβ€‹β€β€‹ο»Ώβ€β€Œβ€‹β€β€Œβ€Œβ€‹ο»Ώβ€‹β€β€‹ο»Ώβ€‹β€β€‹β€β€Œβ€Œβ€‹ο»Ώβ€Œβ€Œβ€Œβ€‹β€Œβ€‹β€‹β€ο»Ώβ€β€Œβ€β€‹ο»Ώβ€Œβ€β€β€‹β€Œβ€β€β€Œβ€Œβ€ο»Ώβ€‹β€Œβ€β€Œβ€‹β€Œο»Ώβ€‹β€β€Œβ€β€Œβ€Œβ€Œβ€ο»Ώβ€β€‹β€β€Œβ€Œβ€‹ο»Ώβ€Œβ€Œβ€Œβ€‹β€‹β€β€Œβ€Œο»Ώο»Ώβ€Œβ€β€ο»Ώβ€Œβ€β€Œβ€Œβ€Œο»Ώβ€β€Œβ€‹β€β€Œβ€Œβ€‹ο»Ώβ€‹ο»Ώβ€Œβ€‹β€Œβ€‹β€‹β€β€Œβ€Œβ€‹ο»Ώβ€‹ο»Ώβ€Œβ€‹β€Œβ€‹β€‹β€β€Œβ€Œβ€‹ο»Ώβ€‹β€β€‹ο»Ώβ€‹β€β€Œβ€β€Œβ€Œβ€Œβ€β€‹β€Œβ€Œβ€ο»Ώβ€‹β€Œβ€‹ο»Ώβ€Œβ€Œβ€‹ο»Ώβ€β€Œβ€‹β€Œο»Ώβ€Œβ€‹β€ο»Ώβ€Œο»Ώβ€‹β€‹β€Œβ€‹β€β€β€Œο»Ώβ€Œο»Ώβ€Œβ€‹ο»Ώβ€Œβ€Œβ€‹ο»Ώβ€‹β€‹β€β€Œβ€Œβ€‹ο»Ώβ€‹β€β€‹ο»Ώβ€‹β€β€‹β€β€Œβ€Œβ€‹ο»Ώβ€Œβ€Œβ€Œβ€‹β€Œβ€‹β€‹β€ο»Ώβ€β€Œο»Ώβ€Œβ€‹β€Œβ€β€Œβ€Œβ€Œο»Ώβ€β€‹β€Œο»Ώβ€Œβ€‹β€‹β€β€Œβ€β€Œο»Ώβ€‹β€‹β€Œβ€β€Œβ€Œβ€Œο»Ώβ€‹β€β€Œο»Ώβ€‹ο»Ώβ€Œο»Ώβ€‹β€‹β€Œβ€β€Œβ€Œβ€Œβ€β€‹ο»Ώβ€Œο»Ώβ€Œβ€‹β€Œβ€β€β€Œβ€Œο»Ώβ€Œβ€β€Œβ€β€Œβ€Œβ€‹ο»Ώο»Ώβ€Œβ€Œο»Ώβ€‹β€‹β€Œο»Ώβ€Œβ€Œβ€Œβ€β€‹β€β€Œβ€ο»Ώβ€‹β€Œβ€β€β€Œβ€Œο»Ώβ€‹ο»Ώβ€Œβ€β€β€‹β€Œβ€β€Œβ€Œβ€Œβ€β€Œβ€‹β€‹β€β€‹β€β€Œο»Ώο»Ώβ€Œ

The logic after this data can be more easily understood via decompilation (this is from Ghidra):β€‹β€‹β€‹β€‹β€Œο»Ώβ€ο»Ώβ€‹β€β€‹β€β€Œβ€ο»Ώο»Ώβ€Œο»Ώβ€‹β€β€Œβ€β€β€Œβ€Œβ€β€Œο»Ώβ€Œβ€β€β€Œβ€Œβ€ο»Ώβ€β€‹β€β€‹β€β€‹ο»Ώβ€β€β€‹β€β€‹β€β€Œο»Ώβ€‹ο»Ώβ€Œβ€β€‹β€Œβ€Œβ€ο»Ώβ€β€Œβ€β€β€Œβ€Œο»Ώβ€Œβ€‹β€Œο»Ώβ€β€Œβ€‹β€ο»Ώβ€β€Œβ€β€β€Œβ€Œβ€ο»Ώο»Ώβ€‹β€β€‹β€β€‹β€ο»Ώβ€‹β€‹β€β€‹β€β€Œβ€β€β€‹β€Œο»Ώβ€‹β€β€Œβ€β€Œβ€Œβ€Œβ€β€Œβ€β€‹β€β€‹β€β€‹ο»Ώβ€β€β€‹β€β€‹β€β€Œβ€β€β€‹β€Œο»Ώβ€Œβ€‹β€Œο»Ώβ€Œβ€‹β€Œο»Ώβ€‹β€‹β€Œο»Ώβ€‹ο»Ώβ€‹ο»Ώβ€β€β€‹β€ο»Ώο»Ώβ€‹β€ο»Ώο»Ώβ€Œβ€β€β€Œβ€Œβ€ο»Ώβ€β€Œο»Ώβ€Œβ€‹β€Œβ€β€Œβ€Œβ€Œβ€ο»Ώβ€‹β€‹ο»Ώβ€Œβ€‹β€‹ο»Ώβ€Œο»Ώβ€‹ο»Ώβ€‹β€Œβ€‹β€ο»Ώβ€β€Œο»Ώβ€‹ο»Ώβ€Œβ€β€‹β€Œβ€Œβ€ο»Ώβ€β€Œβ€β€β€Œβ€Œο»Ώβ€Œβ€‹β€Œο»Ώβ€β€Œβ€‹β€ο»Ώβ€β€Œο»Ώβ€‹ο»Ώβ€Œο»Ώβ€Œβ€‹β€Œο»Ώβ€Œβ€Œβ€Œβ€β€Œβ€‹β€Œβ€β€β€Œβ€Œβ€ο»Ώο»Ώβ€‹β€ο»Ώο»Ώβ€Œβ€β€β€Œβ€Œβ€ο»Ώβ€β€Œο»Ώβ€Œβ€‹β€Œβ€β€Œβ€Œβ€Œβ€ο»Ώβ€β€Œο»Ώβ€Œβ€‹β€‹β€ο»Ώο»Ώβ€Œβ€β€Œβ€Œβ€Œβ€β€Œβ€‹β€Œβ€β€β€Œβ€Œο»Ώβ€Œβ€‹β€‹β€ο»Ώο»Ώβ€Œβ€ο»Ώβ€Œβ€Œβ€ο»Ώο»Ώβ€Œβ€β€Œβ€‹β€Œβ€β€Œβ€Œβ€‹ο»Ώο»Ώβ€Œβ€Œο»Ώβ€‹β€‹β€Œο»Ώβ€‹β€β€Œβ€β€Œβ€Œβ€Œο»Ώβ€‹ο»Ώβ€Œβ€β€Œβ€Œβ€Œβ€ο»Ώβ€β€Œο»Ώβ€Œβ€‹β€Œβ€β€‹β€Œβ€Œο»Ώβ€Œβ€‹β€Œβ€β€β€Œβ€Œβ€ο»Ώο»Ώβ€Œβ€ο»Ώβ€β€‹ο»Ώβ€ο»Ώβ€Œβ€β€β€Œβ€Œβ€β€Œβ€‹β€‹ο»Ώο»Ώβ€Œβ€Œβ€β€Œο»Ώβ€Œο»Ώβ€‹β€‹β€Œβ€β€ο»Ώβ€Œβ€Œβ€Œβ€β€Œβ€β€‹β€Œβ€Œο»Ώβ€Œβ€‹β€Œο»Ώβ€Œβ€Œβ€Œβ€β€Œβ€β€‹ο»Ώβ€Œβ€β€Œβ€Œβ€Œβ€Œβ€Œβ€ο»Ώβ€Œβ€Œβ€Œβ€‹β€Œβ€Œο»Ώβ€Œβ€β€Œο»Ώβ€Œβ€Œβ€Œβ€‹ο»Ώο»Ώβ€Œβ€ο»Ώβ€‹β€Œβ€β€Œβ€β€Œο»Ώβ€β€β€‹ο»Ώβ€Œβ€‹β€Œβ€ο»Ώβ€β€Œβ€‹β€Œο»Ώβ€Œβ€‹ο»Ώο»Ώβ€‹ο»Ώβ€ο»Ώβ€Œο»Ώβ€Œβ€‹β€Œο»Ώβ€β€Œβ€Œο»Ώβ€‹β€‹β€Œβ€β€Œβ€Œβ€‹ο»Ώο»Ώβ€Œβ€Œβ€β€‹β€β€Œβ€ο»Ώβ€‹β€Œβ€ο»Ώο»Ώβ€Œβ€β€Œο»Ώβ€‹ο»Ώβ€ο»Ώβ€Œο»Ώβ€‹β€‹β€Œβ€β€‹β€Œβ€Œο»Ώβ€Œβ€‹β€Œβ€β€β€‹β€‹ο»Ώο»Ώβ€Œβ€Œο»Ώβ€‹β€‹β€Œβ€β€‹β€Œβ€Œβ€β€Œο»Ώβ€Œβ€β€Œβ€Œβ€Œβ€‹β€‹β€β€Œο»Ώβ€Œβ€Œβ€Œβ€β€β€Œβ€Œβ€ο»Ώβ€‹β€Œβ€β€Œβ€‹β€Œβ€β€Œβ€Œβ€Œο»Ώβ€‹β€β€‹β€β€Œβ€Œβ€‹ο»Ώβ€Œβ€Œβ€Œβ€‹β€‹β€β€Œβ€Œο»Ώο»Ώβ€Œβ€β€ο»Ώβ€Œβ€β€Œβ€Œβ€Œο»Ώβ€β€Œβ€‹β€β€Œβ€Œβ€‹ο»Ώβ€‹ο»Ώβ€Œβ€‹β€Œβ€‹β€‹β€β€Œβ€Œβ€‹ο»Ώβ€‹ο»Ώβ€Œβ€‹β€Œβ€‹β€‹β€β€Œβ€Œβ€‹ο»Ώβ€‹β€β€‹ο»Ώβ€‹β€β€Œβ€‹β€β€β€‹ο»Ώβ€‹β€‹β€‹ο»Ώβ€Œο»Ώβ€Œο»Ώβ€β€β€‹β€ο»Ώβ€Œβ€Œβ€β€β€Œβ€Œβ€Œβ€‹β€β€Œβ€β€‹β€β€Œβ€ο»Ώβ€Œβ€Œβ€β€β€Œβ€Œβ€Œβ€‹β€‹β€Œβ€Œβ€Œβ€‹β€‹β€β€Œβ€Œβ€‹ο»Ώβ€‹β€β€‹ο»Ώβ€‹β€β€‹β€β€Œβ€Œβ€‹ο»Ώβ€Œβ€Œβ€Œβ€‹β€Œβ€‹β€‹β€ο»Ώβ€β€Œο»Ώβ€‹β€β€Œβ€β€β€Œβ€Œβ€β€‹ο»Ώβ€Œβ€β€β€‹β€Œβ€Œβ€Œβ€‹β€Œβ€β€Œβ€Œβ€Œο»Ώβ€β€‹β€Œο»Ώβ€Œβ€‹β€‹β€β€Œβ€Œβ€‹ο»Ώβ€Œβ€Œβ€Œβ€‹β€‹β€β€Œβ€Œο»Ώο»Ώβ€Œβ€β€ο»Ώβ€Œβ€β€Œβ€Œβ€Œο»Ώβ€β€Œβ€‹β€β€Œβ€Œβ€‹ο»Ώβ€‹ο»Ώβ€Œβ€‹β€Œβ€‹β€‹β€β€Œβ€Œβ€‹ο»Ώβ€‹ο»Ώβ€Œβ€‹β€Œβ€‹β€‹β€β€Œβ€Œβ€‹ο»Ώβ€‹β€β€‹ο»Ώβ€‹β€β€Œβ€β€‹β€Œβ€Œβ€Œβ€‹β€β€Œβ€‹ο»Ώο»Ώβ€Œβ€β€Œο»Ώβ€Œβ€‹β€ο»Ώβ€‹ο»Ώβ€Œο»Ώβ€Œβ€Œβ€‹β€Œβ€Œβ€Œβ€‹ο»Ώβ€Œο»Ώβ€‹β€Œβ€Œβ€‹ο»Ώβ€Œβ€‹ο»Ώβ€Œβ€β€Œβ€Œβ€β€Œβ€‹β€β€Œβ€Œβ€‹ο»Ώβ€‹β€β€‹ο»Ώβ€‹β€β€‹β€β€Œβ€Œβ€‹ο»Ώβ€Œβ€Œβ€Œβ€‹β€Œβ€‹β€‹β€ο»Ώβ€β€Œβ€β€‹ο»Ώβ€Œβ€β€β€‹β€Œβ€β€β€Œβ€Œβ€ο»Ώβ€‹β€Œβ€β€Œβ€‹β€Œο»Ώβ€‹β€β€Œβ€β€Œβ€Œβ€Œβ€ο»Ώβ€β€‹β€β€Œβ€Œβ€‹ο»Ώβ€Œβ€Œβ€Œβ€‹β€‹β€β€Œβ€Œο»Ώο»Ώβ€Œβ€β€ο»Ώβ€Œβ€β€Œβ€Œβ€Œο»Ώβ€β€Œβ€‹β€β€Œβ€Œβ€‹ο»Ώβ€‹ο»Ώβ€Œβ€‹β€Œβ€‹β€‹β€β€Œβ€Œβ€‹ο»Ώβ€‹ο»Ώβ€Œβ€‹β€Œβ€‹β€‹β€β€Œβ€Œβ€‹ο»Ώβ€‹β€β€‹ο»Ώβ€‹β€β€Œβ€‹β€‹β€β€Œβ€‹β€ο»Ώβ€‹ο»Ώβ€Œβ€‹β€Œβ€‹β€β€‹β€Œο»Ώβ€‹ο»Ώβ€‹ο»Ώβ€‹β€‹β€Œβ€Œβ€‹β€‹β€Œβ€‹ο»Ώβ€β€Œβ€‹ο»Ώβ€Œβ€Œο»Ώβ€β€β€Œο»Ώβ€Œβ€β€Œβ€β€ο»Ώβ€‹β€β€Œβ€Œβ€‹ο»Ώβ€‹β€β€‹ο»Ώβ€‹β€β€‹β€β€Œβ€Œβ€‹ο»Ώβ€Œβ€Œβ€Œβ€‹β€Œβ€‹β€‹β€ο»Ώβ€β€Œο»Ώβ€Œβ€‹β€Œβ€β€Œβ€Œβ€Œο»Ώβ€β€‹β€Œο»Ώβ€Œβ€‹β€‹ο»Ώο»Ώο»Ώβ€Œβ€β€‹β€β€Œβ€β€‹β€Œβ€Œο»Ώβ€‹ο»Ώβ€Œβ€β€Œβ€Œβ€Œβ€Œβ€Œβ€Œβ€Œο»Ώβ€‹β€β€Œβ€ο»Ώβ€‹β€‹ο»Ώο»Ώβ€Œβ€Œβ€β€β€‹β€Œο»Ώβ€Œβ€‹β€Œο»Ώβ€Œβ€‹β€Œο»Ώβ€‹β€‹β€Œο»Ώβ€‹ο»Ώβ€‹β€β€Œβ€Œβ€‹ο»Ώβ€‹ο»Ώβ€Œβ€‹β€‹β€Œβ€‹β€β€Œβ€Œβ€‹ο»Ώβ€‹β€β€Œβ€‹β€Œβ€β€‹β€β€Œβ€Œβ€‹ο»Ώβ€‹β€β€Œβ€‹β€Œβ€β€Œβ€β€β€Œβ€Œβ€ο»Ώβ€β€Œο»Ώβ€Œβ€‹β€Œβ€β€Œβ€Œβ€Œβ€ο»Ώβ€‹β€‹ο»Ώβ€Œβ€‹β€‹ο»Ώβ€Œο»Ώβ€‹ο»Ώβ€‹β€Œβ€‹β€ο»Ώβ€β€Œο»Ώβ€‹ο»Ώβ€Œβ€β€‹β€Œβ€Œβ€ο»Ώβ€β€Œβ€β€β€Œβ€Œο»Ώβ€Œβ€‹β€Œο»Ώβ€β€Œβ€‹β€ο»Ώβ€β€Œο»Ώβ€‹ο»Ώβ€Œο»Ώβ€Œβ€‹β€Œο»Ώβ€Œβ€Œβ€Œβ€β€Œβ€‹β€Œβ€β€β€Œβ€Œβ€ο»Ώο»Ώβ€‹β€β€Œβ€β€Œβ€β€β€Œβ€Œβ€β€Œβ€‹β€‹ο»Ώο»Ώβ€Œβ€Œβ€β€Œο»Ώβ€Œο»Ώβ€‹β€‹β€Œβ€β€ο»Ώβ€Œβ€Œβ€Œβ€β€Œβ€β€‹β€Œβ€Œο»Ώβ€Œβ€‹β€Œο»Ώβ€Œβ€Œβ€Œβ€β€Œβ€β€‹ο»Ώβ€Œβ€β€Œβ€Œβ€Œβ€Œβ€Œβ€ο»Ώβ€Œβ€Œβ€Œβ€‹β€Œβ€Œο»Ώβ€Œβ€β€Œο»Ώβ€Œβ€Œβ€Œβ€‹ο»Ώο»Ώβ€Œβ€ο»Ώβ€‹β€Œβ€β€Œβ€β€Œο»Ώβ€β€β€‹ο»Ώβ€Œβ€‹β€Œβ€ο»Ώβ€β€Œβ€‹β€Œο»Ώβ€Œβ€‹ο»Ώο»Ώβ€‹β€β€Œβ€β€Œο»Ώβ€Œβ€‹β€Œο»Ώβ€β€Œβ€Œο»Ώβ€‹β€‹β€Œβ€β€Œβ€Œβ€‹ο»Ώο»Ώβ€Œβ€Œβ€β€‹β€β€Œβ€ο»Ώβ€‹β€Œβ€ο»Ώο»Ώβ€Œβ€β€Œο»Ώβ€‹β€β€Œβ€β€Œο»Ώβ€‹β€‹β€Œβ€β€‹β€Œβ€Œο»Ώβ€Œβ€‹β€Œβ€β€β€‹β€‹ο»Ώο»Ώβ€Œβ€Œο»Ώβ€‹β€‹β€Œβ€β€‹β€Œβ€Œβ€β€Œο»Ώβ€Œβ€β€Œβ€Œβ€Œβ€‹β€‹β€β€Œο»Ώβ€Œβ€Œβ€Œβ€β€β€Œβ€Œβ€ο»Ώβ€‹β€Œβ€β€Œβ€‹β€Œβ€β€Œβ€Œβ€Œο»Ώβ€‹β€β€‹β€β€Œβ€Œβ€‹ο»Ώβ€Œβ€Œβ€Œβ€‹β€‹β€β€Œβ€Œο»Ώο»Ώβ€Œβ€β€ο»Ώβ€Œβ€β€Œβ€Œβ€Œο»Ώβ€β€Œβ€‹β€β€Œβ€Œβ€‹ο»Ώβ€‹ο»Ώβ€Œβ€‹β€Œβ€‹β€‹β€β€Œβ€Œβ€‹ο»Ώβ€‹ο»Ώβ€Œβ€‹β€Œβ€‹β€‹β€β€Œβ€Œβ€‹ο»Ώβ€‹β€β€‹ο»Ώβ€‹β€β€Œβ€‹β€β€β€‹ο»Ώβ€‹β€‹β€‹ο»Ώβ€Œο»Ώβ€Œο»Ώβ€β€β€‹β€ο»Ώβ€Œβ€Œβ€β€β€Œβ€Œβ€Œβ€‹β€β€Œβ€β€‹β€β€Œβ€ο»Ώβ€Œβ€Œβ€β€β€Œβ€Œβ€Œβ€‹β€‹β€Œβ€Œβ€Œβ€‹β€‹β€β€Œβ€Œβ€‹ο»Ώβ€‹β€β€‹ο»Ώβ€‹β€β€‹β€β€Œβ€Œβ€‹ο»Ώβ€Œβ€Œβ€Œβ€‹β€Œβ€‹β€‹β€ο»Ώβ€β€Œο»Ώβ€‹β€β€Œβ€β€β€Œβ€Œβ€β€‹ο»Ώβ€Œβ€β€β€‹β€Œβ€Œβ€Œβ€‹β€Œβ€β€Œβ€Œβ€Œο»Ώβ€β€‹β€Œο»Ώβ€Œβ€‹β€‹β€β€Œβ€Œβ€‹ο»Ώβ€Œβ€Œβ€Œβ€‹β€‹β€β€Œβ€Œο»Ώο»Ώβ€Œβ€β€ο»Ώβ€Œβ€β€Œβ€Œβ€Œο»Ώβ€β€Œβ€‹β€β€Œβ€Œβ€‹ο»Ώβ€‹ο»Ώβ€Œβ€‹β€Œβ€‹β€‹β€β€Œβ€Œβ€‹ο»Ώβ€‹ο»Ώβ€Œβ€‹β€Œβ€‹β€‹β€β€Œβ€Œβ€‹ο»Ώβ€‹β€β€‹ο»Ώβ€‹β€β€Œβ€β€‹β€Œβ€Œβ€Œβ€‹β€β€Œβ€‹ο»Ώο»Ώβ€Œβ€β€Œο»Ώβ€Œβ€‹β€ο»Ώβ€‹ο»Ώβ€Œο»Ώβ€Œβ€Œβ€‹β€Œβ€Œβ€Œβ€‹ο»Ώβ€Œο»Ώβ€‹β€Œβ€Œβ€‹ο»Ώβ€Œβ€‹ο»Ώβ€Œβ€β€Œβ€Œβ€β€Œβ€‹β€β€Œβ€Œβ€‹ο»Ώβ€‹β€β€‹ο»Ώβ€‹β€β€‹β€β€Œβ€Œβ€‹ο»Ώβ€Œβ€Œβ€Œβ€‹β€Œβ€‹β€‹β€ο»Ώβ€β€Œβ€β€‹ο»Ώβ€Œβ€β€β€‹β€Œβ€β€β€Œβ€Œβ€ο»Ώβ€‹β€Œβ€β€Œβ€‹β€Œο»Ώβ€‹β€β€Œβ€β€Œβ€Œβ€Œβ€ο»Ώβ€β€‹β€β€Œβ€Œβ€‹ο»Ώβ€Œβ€Œβ€Œβ€‹β€‹β€β€Œβ€Œο»Ώο»Ώβ€Œβ€β€ο»Ώβ€Œβ€β€Œβ€Œβ€Œο»Ώβ€β€Œβ€‹β€β€Œβ€Œβ€‹ο»Ώβ€‹ο»Ώβ€Œβ€‹β€Œβ€‹β€‹β€β€Œβ€Œβ€‹ο»Ώβ€‹ο»Ώβ€Œβ€‹β€Œβ€‹β€‹β€β€Œβ€Œβ€‹ο»Ώβ€‹β€β€‹ο»Ώβ€‹β€β€Œβ€‹β€‹β€β€Œβ€‹β€ο»Ώβ€‹ο»Ώβ€Œβ€‹β€Œβ€‹β€β€‹β€Œο»Ώβ€‹ο»Ώβ€‹ο»Ώβ€‹β€‹β€Œβ€Œβ€‹β€‹β€Œβ€‹ο»Ώβ€β€Œβ€‹ο»Ώβ€Œβ€Œο»Ώβ€β€β€Œο»Ώβ€Œβ€β€Œβ€β€ο»Ώβ€‹β€β€Œβ€Œβ€‹ο»Ώβ€‹β€β€‹ο»Ώβ€‹β€β€‹β€β€Œβ€Œβ€‹ο»Ώβ€Œβ€Œβ€Œβ€‹β€Œβ€‹β€‹β€ο»Ώβ€β€Œο»Ώβ€Œβ€‹β€Œβ€β€Œβ€Œβ€Œο»Ώβ€β€‹β€Œο»Ώβ€Œβ€‹β€‹β€β€Œβ€β€Œο»Ώβ€‹β€‹β€Œβ€β€Œβ€Œβ€Œο»Ώβ€‹β€β€Œο»Ώβ€‹ο»Ώβ€Œο»Ώβ€‹β€‹β€Œβ€β€Œβ€Œβ€Œβ€β€‹ο»Ώβ€Œο»Ώβ€Œβ€‹β€Œβ€β€β€Œβ€Œο»Ώβ€Œβ€β€Œβ€β€Œβ€Œβ€‹ο»Ώο»Ώβ€Œβ€Œο»Ώβ€‹β€‹β€Œο»Ώβ€Œβ€Œβ€Œβ€β€‹β€β€Œβ€ο»Ώβ€‹β€Œβ€β€β€Œβ€Œο»Ώβ€‹ο»Ώβ€Œβ€β€β€‹β€Œβ€β€Œβ€Œβ€Œβ€β€Œβ€‹β€‹β€β€‹β€β€Œο»Ώο»Ώβ€Œ

[Image: Image for post]β€‹β€‹β€‹β€‹β€Œο»Ώβ€ο»Ώβ€‹β€β€‹β€β€Œβ€ο»Ώο»Ώβ€Œο»Ώβ€‹β€β€Œβ€β€β€Œβ€Œβ€β€Œο»Ώβ€Œβ€β€β€Œβ€Œβ€ο»Ώβ€β€‹β€β€‹β€β€‹ο»Ώβ€β€β€‹β€β€‹β€β€Œο»Ώβ€‹ο»Ώβ€Œβ€β€‹β€Œβ€Œβ€ο»Ώβ€β€Œβ€β€β€Œβ€Œο»Ώβ€Œβ€‹β€Œο»Ώβ€β€Œβ€‹β€ο»Ώβ€β€Œβ€β€β€Œβ€Œβ€ο»Ώο»Ώβ€‹β€β€‹β€β€‹β€ο»Ώβ€‹β€‹β€β€‹β€β€Œβ€β€β€‹β€Œο»Ώβ€‹β€β€Œβ€β€Œβ€Œβ€Œβ€β€Œβ€β€‹β€β€‹β€β€‹ο»Ώβ€β€β€‹β€β€‹β€β€Œβ€β€β€‹β€Œο»Ώβ€Œβ€‹β€Œο»Ώβ€Œβ€‹β€Œο»Ώβ€‹β€‹β€Œο»Ώβ€‹ο»Ώβ€‹ο»Ώβ€β€β€‹β€ο»Ώο»Ώβ€‹β€ο»Ώο»Ώβ€Œβ€β€β€Œβ€Œβ€ο»Ώβ€β€Œο»Ώβ€Œβ€‹β€Œβ€β€Œβ€Œβ€Œβ€ο»Ώβ€‹β€‹ο»Ώβ€Œβ€‹β€‹ο»Ώβ€Œο»Ώβ€‹ο»Ώβ€‹β€Œβ€‹β€ο»Ώβ€β€Œο»Ώβ€‹ο»Ώβ€Œβ€β€‹β€Œβ€Œβ€ο»Ώβ€β€Œβ€β€β€Œβ€Œο»Ώβ€Œβ€‹β€Œο»Ώβ€β€Œβ€‹β€ο»Ώβ€β€Œο»Ώβ€‹ο»Ώβ€Œο»Ώβ€Œβ€‹β€Œο»Ώβ€Œβ€Œβ€Œβ€β€Œβ€‹β€Œβ€β€β€Œβ€Œβ€ο»Ώο»Ώβ€‹β€ο»Ώο»Ώβ€Œβ€β€β€Œβ€Œβ€ο»Ώβ€β€Œο»Ώβ€Œβ€‹β€Œβ€β€Œβ€Œβ€Œβ€ο»Ώβ€β€Œο»Ώβ€Œβ€‹β€‹β€ο»Ώο»Ώβ€Œβ€β€Œβ€Œβ€Œβ€β€Œβ€‹β€Œβ€β€β€Œβ€Œο»Ώβ€Œβ€‹β€‹β€ο»Ώο»Ώβ€Œβ€ο»Ώβ€Œβ€Œβ€ο»Ώο»Ώβ€Œβ€β€Œβ€‹β€Œβ€β€Œβ€Œβ€‹ο»Ώο»Ώβ€Œβ€Œο»Ώβ€‹β€‹β€Œο»Ώβ€‹β€β€Œβ€β€Œβ€Œβ€Œο»Ώβ€‹ο»Ώβ€Œβ€β€Œβ€Œβ€Œβ€ο»Ώβ€β€Œο»Ώβ€Œβ€‹β€Œβ€β€‹β€Œβ€Œο»Ώβ€Œβ€‹β€Œβ€β€β€Œβ€Œβ€ο»Ώο»Ώβ€Œβ€ο»Ώβ€β€‹ο»Ώβ€ο»Ώβ€Œβ€β€β€Œβ€Œβ€β€Œβ€‹β€‹ο»Ώο»Ώβ€Œβ€Œβ€β€Œο»Ώβ€Œο»Ώβ€‹β€‹β€Œβ€β€ο»Ώβ€Œβ€Œβ€Œβ€β€Œβ€β€‹β€Œβ€Œο»Ώβ€Œβ€‹β€Œο»Ώβ€Œβ€Œβ€Œβ€β€Œβ€β€‹ο»Ώβ€Œβ€β€Œβ€Œβ€Œβ€Œβ€Œβ€ο»Ώβ€Œβ€Œβ€Œβ€‹β€Œβ€Œο»Ώβ€Œβ€β€Œο»Ώβ€Œβ€Œβ€Œβ€‹ο»Ώο»Ώβ€Œβ€ο»Ώβ€‹β€Œβ€β€Œβ€β€Œο»Ώβ€β€β€‹ο»Ώβ€Œβ€‹β€Œβ€ο»Ώβ€β€Œβ€‹β€Œο»Ώβ€Œβ€‹ο»Ώο»Ώβ€‹ο»Ώβ€ο»Ώβ€Œο»Ώβ€Œβ€‹β€Œο»Ώβ€β€Œβ€Œο»Ώβ€‹β€‹β€Œβ€β€Œβ€Œβ€‹ο»Ώο»Ώβ€Œβ€Œβ€β€‹β€β€Œβ€ο»Ώβ€‹β€Œβ€ο»Ώο»Ώβ€Œβ€β€Œο»Ώβ€‹ο»Ώβ€ο»Ώβ€Œο»Ώβ€‹β€‹β€Œβ€β€‹β€Œβ€Œο»Ώβ€Œβ€‹β€Œβ€β€β€‹β€‹ο»Ώο»Ώβ€Œβ€Œο»Ώβ€‹β€‹β€Œβ€β€‹β€Œβ€Œβ€β€Œο»Ώβ€Œβ€β€Œβ€Œβ€Œβ€‹β€‹β€β€Œο»Ώβ€Œβ€Œβ€Œβ€β€β€Œβ€Œβ€ο»Ώβ€‹β€Œβ€β€Œβ€‹β€Œβ€β€Œβ€Œβ€Œο»Ώβ€‹β€β€‹β€β€Œβ€Œβ€‹ο»Ώβ€Œβ€Œβ€Œβ€‹β€‹β€β€Œβ€Œο»Ώο»Ώβ€Œβ€β€ο»Ώβ€Œβ€β€Œβ€Œβ€Œο»Ώβ€β€Œβ€‹β€β€Œβ€Œβ€‹ο»Ώβ€‹ο»Ώβ€Œβ€‹β€Œβ€‹β€‹β€β€Œβ€Œβ€‹ο»Ώβ€‹ο»Ώβ€Œβ€‹β€Œβ€‹β€‹β€β€Œβ€Œβ€‹ο»Ώβ€‹β€β€‹ο»Ώβ€‹β€β€Œβ€‹β€β€β€‹ο»Ώβ€‹β€‹β€‹ο»Ώβ€Œο»Ώβ€Œο»Ώβ€β€β€‹β€ο»Ώβ€Œβ€Œβ€β€β€Œβ€Œβ€Œβ€‹β€β€Œβ€β€‹β€β€Œβ€ο»Ώβ€Œβ€Œβ€β€β€Œβ€Œβ€Œβ€‹β€‹β€Œβ€Œβ€Œβ€‹β€‹β€β€Œβ€Œβ€‹ο»Ώβ€‹β€β€‹ο»Ώβ€‹β€β€‹β€β€Œβ€Œβ€‹ο»Ώβ€Œβ€Œβ€Œβ€‹β€Œβ€‹β€‹β€ο»Ώβ€β€Œο»Ώβ€‹β€β€Œβ€β€β€Œβ€Œβ€β€‹ο»Ώβ€Œβ€β€β€‹β€Œβ€Œβ€Œβ€‹β€Œβ€β€Œβ€Œβ€Œο»Ώβ€β€‹β€Œο»Ώβ€Œβ€‹β€‹β€β€Œβ€Œβ€‹ο»Ώβ€Œβ€Œβ€Œβ€‹β€‹β€β€Œβ€Œο»Ώο»Ώβ€Œβ€β€ο»Ώβ€Œβ€β€Œβ€Œβ€Œο»Ώβ€β€Œβ€‹β€β€Œβ€Œβ€‹ο»Ώβ€‹ο»Ώβ€Œβ€‹β€Œβ€‹β€‹β€β€Œβ€Œβ€‹ο»Ώβ€‹ο»Ώβ€Œβ€‹β€Œβ€‹β€‹β€β€Œβ€Œβ€‹ο»Ώβ€‹β€β€‹ο»Ώβ€‹β€β€Œβ€‹β€‹β€Œβ€‹ο»Ώβ€Œο»Ώβ€Œβ€Œο»Ώο»Ώβ€Œβ€‹β€ο»Ώβ€‹ο»Ώβ€‹β€Œβ€Œβ€Œβ€Œβ€Œβ€‹β€ο»Ώβ€Œβ€Œβ€‹β€‹β€Œβ€‹ο»Ώβ€β€Œβ€‹ο»Ώβ€Œβ€β€Œβ€β€Œβ€‹β€‹ο»Ώβ€‹β€‹β€‹β€β€Œβ€Œβ€‹ο»Ώβ€‹β€β€‹ο»Ώβ€‹β€β€‹β€β€Œβ€Œβ€‹ο»Ώβ€Œβ€Œβ€Œβ€‹β€Œβ€‹β€‹β€ο»Ώβ€β€Œβ€β€‹ο»Ώβ€Œβ€β€β€‹β€Œβ€β€β€Œβ€Œβ€ο»Ώβ€‹β€Œβ€β€Œβ€‹β€Œο»Ώβ€‹β€β€Œβ€β€Œβ€Œβ€Œβ€ο»Ώβ€β€‹β€β€Œβ€Œβ€‹ο»Ώβ€Œβ€Œβ€Œβ€‹β€‹β€β€Œβ€Œο»Ώο»Ώβ€Œβ€β€ο»Ώβ€Œβ€β€Œβ€Œβ€Œο»Ώβ€β€Œβ€‹β€β€Œβ€Œβ€‹ο»Ώβ€‹ο»Ώβ€Œβ€‹β€Œβ€‹β€‹β€β€Œβ€Œβ€‹ο»Ώβ€‹ο»Ώβ€Œβ€‹β€Œβ€‹β€‹β€β€Œβ€Œβ€‹ο»Ώβ€‹β€β€‹ο»Ώβ€‹β€β€‹ο»Ώβ€‹β€Œβ€Œβ€β€β€Œβ€Œο»Ώβ€‹β€‹β€Œβ€β€β€β€Œβ€‹β€β€‹β€‹ο»Ώβ€Œβ€β€Œβ€‹β€Œβ€Œβ€Œβ€‹β€β€β€Œο»Ώβ€‹β€Œβ€Œβ€‹β€Œο»Ώβ€‹ο»Ώβ€‹β€β€Œβ€β€ο»Ώβ€‹β€β€Œβ€Œβ€‹ο»Ώβ€‹β€β€‹ο»Ώβ€‹β€β€‹β€β€Œβ€Œβ€‹ο»Ώβ€Œβ€Œβ€Œβ€‹β€Œβ€‹β€‹β€ο»Ώβ€β€Œο»Ώβ€Œβ€‹β€Œβ€β€Œβ€Œβ€Œο»Ώβ€β€‹β€Œο»Ώβ€Œβ€‹β€‹ο»Ώο»Ώο»Ώβ€Œβ€β€‹β€β€Œβ€β€‹β€Œβ€Œο»Ώβ€‹ο»Ώβ€Œβ€β€Œβ€Œβ€Œβ€Œβ€Œβ€Œβ€Œο»Ώβ€‹β€β€Œβ€ο»Ώβ€‹β€‹ο»Ώο»Ώβ€Œβ€Œβ€β€β€‹β€Œο»Ώβ€Œβ€‹β€Œο»Ώβ€Œβ€‹β€Œο»Ώβ€‹β€‹β€Œο»Ώβ€‹ο»Ώβ€‹β€β€Œβ€Œβ€‹ο»Ώβ€‹ο»Ώβ€Œβ€‹β€‹β€Œβ€‹β€β€Œβ€Œβ€‹ο»Ώβ€‹β€β€Œβ€‹β€Œβ€β€‹β€β€Œβ€Œβ€‹ο»Ώβ€‹β€β€Œβ€‹β€Œβ€β€Œβ€β€β€Œβ€Œβ€ο»Ώβ€β€Œο»Ώβ€Œβ€‹β€Œβ€β€Œβ€Œβ€Œβ€ο»Ώβ€‹β€‹ο»Ώβ€Œβ€‹β€‹ο»Ώβ€Œο»Ώβ€‹ο»Ώβ€‹β€Œβ€‹β€ο»Ώβ€β€Œο»Ώβ€‹ο»Ώβ€Œβ€β€‹β€Œβ€Œβ€ο»Ώβ€β€Œβ€β€β€Œβ€Œο»Ώβ€Œβ€‹β€Œο»Ώβ€β€Œβ€‹β€ο»Ώβ€β€Œο»Ώβ€‹ο»Ώβ€Œο»Ώβ€Œβ€‹β€Œο»Ώβ€Œβ€Œβ€Œβ€β€Œβ€‹β€Œβ€β€β€Œβ€Œβ€ο»Ώο»Ώβ€‹β€β€Œβ€β€Œβ€β€β€Œβ€Œβ€β€Œβ€‹β€‹ο»Ώο»Ώβ€Œβ€Œβ€β€Œο»Ώβ€Œο»Ώβ€‹β€‹β€Œβ€β€ο»Ώβ€Œβ€Œβ€Œβ€β€Œβ€β€‹β€Œβ€Œο»Ώβ€Œβ€‹β€Œο»Ώβ€Œβ€Œβ€Œβ€β€Œβ€β€‹ο»Ώβ€Œβ€β€Œβ€Œβ€Œβ€Œβ€Œβ€ο»Ώβ€Œβ€Œβ€Œβ€‹β€Œβ€Œο»Ώβ€Œβ€β€Œο»Ώβ€Œβ€Œβ€Œβ€‹ο»Ώο»Ώβ€Œβ€ο»Ώβ€‹β€Œβ€β€Œβ€β€Œο»Ώβ€β€β€‹ο»Ώβ€Œβ€‹β€Œβ€ο»Ώβ€β€Œβ€‹β€Œο»Ώβ€Œβ€‹ο»Ώο»Ώβ€‹β€β€Œβ€β€Œο»Ώβ€Œβ€‹β€Œο»Ώβ€β€Œβ€Œο»Ώβ€‹β€‹β€Œβ€β€Œβ€Œβ€‹ο»Ώο»Ώβ€Œβ€Œβ€β€‹β€β€Œβ€ο»Ώβ€‹β€Œβ€ο»Ώο»Ώβ€Œβ€β€Œο»Ώβ€‹β€β€Œβ€β€Œο»Ώβ€‹β€‹β€Œβ€β€‹β€Œβ€Œο»Ώβ€Œβ€‹β€Œβ€β€β€‹β€‹ο»Ώο»Ώβ€Œβ€Œο»Ώβ€‹β€‹β€Œβ€β€‹β€Œβ€Œβ€β€Œο»Ώβ€Œβ€β€Œβ€Œβ€Œβ€‹β€‹β€β€Œο»Ώβ€Œβ€Œβ€Œβ€β€β€Œβ€Œβ€ο»Ώβ€‹β€Œβ€β€Œβ€‹β€Œβ€β€Œβ€Œβ€Œο»Ώβ€‹β€β€‹β€β€Œβ€Œβ€‹ο»Ώβ€Œβ€Œβ€Œβ€‹β€‹β€β€Œβ€Œο»Ώο»Ώβ€Œβ€β€ο»Ώβ€Œβ€β€Œβ€Œβ€Œο»Ώβ€β€Œβ€‹β€β€Œβ€Œβ€‹ο»Ώβ€‹ο»Ώβ€Œβ€‹β€Œβ€‹β€‹β€β€Œβ€Œβ€‹ο»Ώβ€‹ο»Ώβ€Œβ€‹β€Œβ€‹β€‹β€β€Œβ€Œβ€‹ο»Ώβ€‹β€β€‹ο»Ώβ€‹β€β€Œβ€‹β€β€β€‹ο»Ώβ€‹β€‹β€‹ο»Ώβ€Œο»Ώβ€Œο»Ώβ€β€β€‹β€ο»Ώβ€Œβ€Œβ€β€β€Œβ€Œβ€Œβ€‹β€β€Œβ€β€‹β€β€Œβ€ο»Ώβ€Œβ€Œβ€β€β€Œβ€Œβ€Œβ€‹β€‹β€Œβ€Œβ€Œβ€‹β€‹β€β€Œβ€Œβ€‹ο»Ώβ€‹β€β€‹ο»Ώβ€‹β€β€‹β€β€Œβ€Œβ€‹ο»Ώβ€Œβ€Œβ€Œβ€‹β€Œβ€‹β€‹β€ο»Ώβ€β€Œο»Ώβ€‹β€β€Œβ€β€β€Œβ€Œβ€β€‹ο»Ώβ€Œβ€β€β€‹β€Œβ€Œβ€Œβ€‹β€Œβ€β€Œβ€Œβ€Œο»Ώβ€β€‹β€Œο»Ώβ€Œβ€‹β€‹β€β€Œβ€Œβ€‹ο»Ώβ€Œβ€Œβ€Œβ€‹β€‹β€β€Œβ€Œο»Ώο»Ώβ€Œβ€β€ο»Ώβ€Œβ€β€Œβ€Œβ€Œο»Ώβ€β€Œβ€‹β€β€Œβ€Œβ€‹ο»Ώβ€‹ο»Ώβ€Œβ€‹β€Œβ€‹β€‹β€β€Œβ€Œβ€‹ο»Ώβ€‹ο»Ώβ€Œβ€‹β€Œβ€‹β€‹β€β€Œβ€Œβ€‹ο»Ώβ€‹β€β€‹ο»Ώβ€‹β€β€Œβ€‹β€‹β€Œβ€‹ο»Ώβ€Œο»Ώβ€Œβ€Œο»Ώο»Ώβ€Œβ€‹β€ο»Ώβ€‹ο»Ώβ€‹β€Œβ€Œβ€Œβ€Œβ€Œβ€‹β€ο»Ώβ€Œβ€Œβ€‹β€‹β€Œβ€‹ο»Ώβ€β€Œβ€‹ο»Ώβ€Œβ€β€Œβ€β€Œβ€‹β€‹ο»Ώβ€‹β€‹β€‹β€β€Œβ€Œβ€‹ο»Ώβ€‹β€β€‹ο»Ώβ€‹β€β€‹β€β€Œβ€Œβ€‹ο»Ώβ€Œβ€Œβ€Œβ€‹β€Œβ€‹β€‹β€ο»Ώβ€β€Œβ€β€‹ο»Ώβ€Œβ€β€β€‹β€Œβ€β€β€Œβ€Œβ€ο»Ώβ€‹β€Œβ€β€Œβ€‹β€Œο»Ώβ€‹β€β€Œβ€β€Œβ€Œβ€Œβ€ο»Ώβ€β€‹β€β€Œβ€Œβ€‹ο»Ώβ€Œβ€Œβ€Œβ€‹β€‹β€β€Œβ€Œο»Ώο»Ώβ€Œβ€β€ο»Ώβ€Œβ€β€Œβ€Œβ€Œο»Ώβ€β€Œβ€‹β€β€Œβ€Œβ€‹ο»Ώβ€‹ο»Ώβ€Œβ€‹β€Œβ€‹β€‹β€β€Œβ€Œβ€‹ο»Ώβ€‹ο»Ώβ€Œβ€‹β€Œβ€‹β€‹β€β€Œβ€Œβ€‹ο»Ώβ€‹β€β€‹ο»Ώβ€‹β€β€‹ο»Ώβ€‹β€Œβ€Œβ€β€β€Œβ€Œο»Ώβ€‹β€‹β€Œβ€β€β€β€Œβ€‹β€β€‹β€‹ο»Ώβ€Œβ€β€Œβ€‹β€Œβ€Œβ€Œβ€‹β€β€β€Œο»Ώβ€‹β€Œβ€Œβ€‹β€Œο»Ώβ€‹ο»Ώβ€‹β€β€Œβ€β€ο»Ώβ€‹β€β€Œβ€Œβ€‹ο»Ώβ€‹β€β€‹ο»Ώβ€‹β€β€‹β€β€Œβ€Œβ€‹ο»Ώβ€Œβ€Œβ€Œβ€‹β€Œβ€‹β€‹β€ο»Ώβ€β€Œο»Ώβ€Œβ€‹β€Œβ€β€Œβ€Œβ€Œο»Ώβ€β€‹β€Œο»Ώβ€Œβ€‹β€‹β€β€Œβ€β€Œο»Ώβ€‹β€‹β€Œβ€β€Œβ€Œβ€Œο»Ώβ€‹β€β€Œο»Ώβ€‹ο»Ώβ€Œο»Ώβ€‹β€‹β€Œβ€β€Œβ€Œβ€Œβ€β€‹ο»Ώβ€Œο»Ώβ€Œβ€‹β€Œβ€β€β€Œβ€Œο»Ώβ€Œβ€β€Œβ€β€Œβ€Œβ€‹ο»Ώο»Ώβ€Œβ€Œο»Ώβ€‹β€‹β€Œο»Ώβ€Œβ€Œβ€Œβ€β€‹β€β€Œβ€ο»Ώβ€‹β€Œβ€β€β€Œβ€Œο»Ώβ€‹ο»Ώβ€Œβ€β€β€‹β€Œβ€β€Œβ€Œβ€Œβ€β€Œβ€‹β€‹β€β€‹β€β€Œο»Ώο»Ώβ€Œ

The variable β€‹β€‹β€‹β€‹β€Œο»Ώβ€ο»Ώβ€‹β€β€‹β€β€Œβ€ο»Ώο»Ώβ€Œο»Ώβ€‹β€β€Œβ€β€β€Œβ€Œβ€β€Œο»Ώβ€Œβ€β€β€Œβ€Œβ€ο»Ώβ€β€‹β€β€‹β€β€‹ο»Ώβ€β€β€‹β€β€‹β€β€Œο»Ώβ€‹ο»Ώβ€Œβ€β€‹β€Œβ€Œβ€ο»Ώβ€β€Œβ€β€β€Œβ€Œο»Ώβ€Œβ€‹β€Œο»Ώβ€β€Œβ€‹β€ο»Ώβ€β€Œβ€β€β€Œβ€Œβ€ο»Ώο»Ώβ€‹β€β€‹β€β€‹β€ο»Ώβ€‹β€‹β€β€‹β€β€Œβ€β€β€‹β€Œο»Ώβ€‹β€β€Œβ€β€Œβ€Œβ€Œβ€β€Œβ€β€‹β€β€‹β€β€‹ο»Ώβ€β€β€‹β€β€‹β€β€Œβ€β€β€‹β€Œο»Ώβ€Œβ€‹β€Œο»Ώβ€Œβ€‹β€Œο»Ώβ€‹β€‹β€Œο»Ώβ€‹ο»Ώβ€‹ο»Ώβ€β€β€‹β€ο»Ώο»Ώβ€‹β€ο»Ώο»Ώβ€Œβ€β€β€Œβ€Œβ€ο»Ώβ€β€Œο»Ώβ€Œβ€‹β€Œβ€β€Œβ€Œβ€Œβ€ο»Ώβ€‹β€‹ο»Ώβ€Œβ€‹β€‹ο»Ώβ€Œο»Ώβ€‹ο»Ώβ€‹β€Œβ€‹β€ο»Ώβ€β€Œο»Ώβ€‹ο»Ώβ€Œβ€β€‹β€Œβ€Œβ€ο»Ώβ€β€Œβ€β€β€Œβ€Œο»Ώβ€Œβ€‹β€Œο»Ώβ€β€Œβ€‹β€ο»Ώβ€β€Œο»Ώβ€‹ο»Ώβ€Œο»Ώβ€Œβ€‹β€Œο»Ώβ€Œβ€Œβ€Œβ€β€Œβ€‹β€Œβ€β€β€Œβ€Œβ€ο»Ώο»Ώβ€‹β€ο»Ώο»Ώβ€Œβ€β€β€Œβ€Œβ€ο»Ώβ€β€Œο»Ώβ€Œβ€‹β€Œβ€β€Œβ€Œβ€Œβ€ο»Ώβ€β€Œο»Ώβ€Œβ€‹β€‹β€ο»Ώο»Ώβ€Œβ€β€Œβ€Œβ€Œβ€β€Œβ€‹β€Œβ€β€β€Œβ€Œο»Ώβ€Œβ€‹β€‹β€ο»Ώο»Ώβ€Œβ€ο»Ώβ€Œβ€Œβ€ο»Ώο»Ώβ€Œβ€β€Œβ€‹β€Œβ€β€Œβ€Œβ€‹ο»Ώο»Ώβ€Œβ€Œο»Ώβ€‹β€‹β€Œο»Ώβ€‹β€β€Œβ€β€Œβ€Œβ€Œο»Ώβ€‹ο»Ώβ€Œβ€β€Œβ€Œβ€Œβ€ο»Ώβ€β€Œο»Ώβ€Œβ€‹β€Œβ€β€‹β€Œβ€Œο»Ώβ€Œβ€‹β€Œβ€β€β€Œβ€Œβ€ο»Ώο»Ώβ€Œβ€ο»Ώβ€β€‹ο»Ώβ€ο»Ώβ€Œβ€β€β€Œβ€Œβ€β€Œβ€‹β€‹ο»Ώο»Ώβ€Œβ€Œβ€β€Œο»Ώβ€Œο»Ώβ€‹β€‹β€Œβ€β€ο»Ώβ€Œβ€Œβ€Œβ€β€Œβ€β€‹β€Œβ€Œο»Ώβ€Œβ€‹β€Œο»Ώβ€Œβ€Œβ€Œβ€β€Œβ€β€‹ο»Ώβ€Œβ€β€Œβ€Œβ€Œβ€Œβ€Œβ€ο»Ώβ€Œβ€Œβ€Œβ€‹β€Œβ€Œο»Ώβ€Œβ€β€Œο»Ώβ€Œβ€Œβ€Œβ€‹ο»Ώο»Ώβ€Œβ€ο»Ώβ€‹β€Œβ€β€Œβ€β€Œο»Ώβ€β€β€‹ο»Ώβ€Œβ€‹β€Œβ€ο»Ώβ€β€Œβ€‹β€Œο»Ώβ€Œβ€‹ο»Ώο»Ώβ€‹ο»Ώβ€ο»Ώβ€Œο»Ώβ€Œβ€‹β€Œο»Ώβ€β€Œβ€Œο»Ώβ€‹β€‹β€Œβ€β€Œβ€Œβ€‹ο»Ώο»Ώβ€Œβ€Œβ€β€‹β€β€Œβ€ο»Ώβ€‹β€Œβ€ο»Ώο»Ώβ€Œβ€β€Œο»Ώβ€‹ο»Ώβ€ο»Ώβ€Œο»Ώβ€‹β€‹β€Œβ€β€‹β€Œβ€Œο»Ώβ€Œβ€‹β€Œβ€β€β€‹β€‹ο»Ώο»Ώβ€Œβ€Œο»Ώβ€‹β€‹β€Œβ€β€‹β€Œβ€Œβ€β€Œο»Ώβ€Œβ€β€Œβ€Œβ€Œβ€‹β€‹β€β€Œο»Ώβ€Œβ€Œβ€Œβ€β€β€Œβ€Œβ€ο»Ώβ€‹β€Œβ€β€Œβ€‹β€Œβ€β€Œβ€Œβ€Œο»Ώβ€‹β€β€‹β€β€Œβ€Œβ€‹ο»Ώβ€Œβ€Œβ€Œβ€‹β€‹β€β€Œβ€Œο»Ώο»Ώβ€Œβ€β€ο»Ώβ€Œβ€β€Œβ€Œβ€Œο»Ώβ€β€Œβ€‹β€β€Œβ€Œβ€‹ο»Ώβ€‹ο»Ώβ€Œβ€‹β€Œβ€‹β€‹β€β€Œβ€Œβ€‹ο»Ώβ€‹ο»Ώβ€Œβ€‹β€Œβ€‹β€‹β€β€Œβ€Œβ€‹ο»Ώβ€‹β€β€‹ο»Ώβ€‹β€β€Œβ€‹β€β€β€‹ο»Ώβ€‹β€‹β€‹ο»Ώβ€Œο»Ώβ€Œο»Ώβ€β€β€‹β€ο»Ώβ€Œβ€Œβ€β€β€Œβ€Œβ€Œβ€‹β€β€Œβ€β€‹β€β€Œβ€ο»Ώβ€Œβ€Œβ€β€β€Œβ€Œβ€Œβ€‹β€‹β€Œβ€Œβ€Œβ€‹β€‹β€β€Œβ€Œβ€‹ο»Ώβ€‹β€β€‹ο»Ώβ€‹β€β€‹β€β€Œβ€Œβ€‹ο»Ώβ€Œβ€Œβ€Œβ€‹β€Œβ€‹β€‹β€ο»Ώβ€β€Œο»Ώβ€‹β€β€Œβ€β€β€Œβ€Œβ€β€‹ο»Ώβ€Œβ€β€β€‹β€Œβ€Œβ€Œβ€‹β€Œβ€β€Œβ€Œβ€Œο»Ώβ€β€‹β€Œο»Ώβ€Œβ€‹β€‹β€β€Œβ€Œβ€‹ο»Ώβ€Œβ€Œβ€Œβ€‹β€‹β€β€Œβ€Œο»Ώο»Ώβ€Œβ€β€ο»Ώβ€Œβ€β€Œβ€Œβ€Œο»Ώβ€β€Œβ€‹β€β€Œβ€Œβ€‹ο»Ώβ€‹ο»Ώβ€Œβ€‹β€Œβ€‹β€‹β€β€Œβ€Œβ€‹ο»Ώβ€‹ο»Ώβ€Œβ€‹β€Œβ€‹β€‹β€β€Œβ€Œβ€‹ο»Ώβ€‹β€β€‹ο»Ώβ€‹β€β€Œβ€‹β€‹β€Œβ€Œβ€Œβ€β€β€Œβ€‹β€Œβ€β€Œβ€β€Œβ€Œβ€Œο»Ώβ€‹β€β€Œο»Ώβ€‹ο»Ώβ€‹ο»Ώβ€‹β€β€Œβ€‹ο»Ώβ€Œβ€Œβ€β€ο»Ώβ€Œο»Ώβ€‹β€β€‹ο»Ώβ€β€Œβ€Œο»Ώβ€β€Œβ€‹β€β€Œβ€Œβ€‹ο»Ώβ€‹β€β€‹ο»Ώβ€‹β€β€‹β€β€Œβ€Œβ€‹ο»Ώβ€Œβ€Œβ€Œβ€‹β€Œβ€‹β€‹β€ο»Ώβ€β€Œβ€β€‹ο»Ώβ€Œβ€β€β€‹β€Œβ€β€β€Œβ€Œβ€ο»Ώβ€‹β€Œβ€β€Œβ€‹β€Œο»Ώβ€‹β€β€Œβ€β€Œβ€Œβ€Œβ€ο»Ώβ€β€‹β€β€Œβ€Œβ€‹ο»Ώβ€Œβ€Œβ€Œβ€‹β€‹β€β€Œβ€Œο»Ώο»Ώβ€Œβ€β€ο»Ώβ€Œβ€β€Œβ€Œβ€Œο»Ώβ€β€Œβ€‹β€β€Œβ€Œβ€‹ο»Ώβ€‹ο»Ώβ€Œβ€‹β€Œβ€‹β€‹β€β€Œβ€Œβ€‹ο»Ώβ€‹ο»Ώβ€Œβ€‹β€Œβ€‹β€‹β€β€Œβ€Œβ€‹ο»Ώβ€‹β€β€‹ο»Ώβ€‹β€β€Œβ€Œβ€Œο»Ώβ€Œβ€‹β€Œο»Ώβ€‹ο»Ώβ€Œβ€Œβ€Œβ€ο»Ώβ€Œβ€Œβ€β€β€β€Œβ€‹β€‹ο»Ώβ€‹ο»Ώβ€Œβ€Œβ€Œβ€Œβ€β€‹β€Œβ€Œβ€β€Œβ€Œο»Ώβ€β€‹β€Œβ€‹β€β€Œβ€‹β€ο»Ώβ€Œβ€‹β€β€Œβ€Œβ€‹ο»Ώβ€‹β€β€‹ο»Ώβ€‹β€β€‹β€β€Œβ€Œβ€‹ο»Ώβ€Œβ€Œβ€Œβ€‹β€Œβ€‹β€‹β€ο»Ώβ€β€Œο»Ώβ€Œβ€‹β€Œβ€β€Œβ€Œβ€Œο»Ώβ€β€‹β€Œο»Ώβ€Œβ€‹β€‹ο»Ώο»Ώο»Ώβ€Œβ€β€‹β€β€Œβ€β€‹β€Œβ€Œο»Ώβ€‹ο»Ώβ€Œβ€β€Œβ€Œβ€Œβ€Œβ€Œβ€Œβ€Œο»Ώβ€‹β€β€Œβ€ο»Ώβ€‹β€‹ο»Ώο»Ώβ€Œβ€Œβ€β€β€‹β€Œο»Ώβ€Œβ€‹β€Œο»Ώβ€Œβ€‹β€Œο»Ώβ€‹β€‹β€Œο»Ώβ€‹ο»Ώβ€‹β€β€Œβ€Œβ€‹ο»Ώβ€‹ο»Ώβ€Œβ€‹β€‹β€Œβ€‹β€β€Œβ€Œβ€‹ο»Ώβ€‹β€β€Œβ€‹β€Œβ€β€‹β€β€Œβ€Œβ€‹ο»Ώβ€‹β€β€Œβ€‹β€Œβ€β€Œβ€β€β€Œβ€Œβ€ο»Ώβ€β€Œο»Ώβ€Œβ€‹β€Œβ€β€Œβ€Œβ€Œβ€ο»Ώβ€‹β€‹ο»Ώβ€Œβ€‹β€‹ο»Ώβ€Œο»Ώβ€‹ο»Ώβ€‹β€Œβ€‹β€ο»Ώβ€β€Œο»Ώβ€‹ο»Ώβ€Œβ€β€‹β€Œβ€Œβ€ο»Ώβ€β€Œβ€β€β€Œβ€Œο»Ώβ€Œβ€‹β€Œο»Ώβ€β€Œβ€‹β€ο»Ώβ€β€Œο»Ώβ€‹ο»Ώβ€Œο»Ώβ€Œβ€‹β€Œο»Ώβ€Œβ€Œβ€Œβ€β€Œβ€‹β€Œβ€β€β€Œβ€Œβ€ο»Ώο»Ώβ€‹β€β€Œβ€β€Œβ€β€β€Œβ€Œβ€β€Œβ€‹β€‹ο»Ώο»Ώβ€Œβ€Œβ€β€Œο»Ώβ€Œο»Ώβ€‹β€‹β€Œβ€β€ο»Ώβ€Œβ€Œβ€Œβ€β€Œβ€β€‹β€Œβ€Œο»Ώβ€Œβ€‹β€Œο»Ώβ€Œβ€Œβ€Œβ€β€Œβ€β€‹ο»Ώβ€Œβ€β€Œβ€Œβ€Œβ€Œβ€Œβ€ο»Ώβ€Œβ€Œβ€Œβ€‹β€Œβ€Œο»Ώβ€Œβ€β€Œο»Ώβ€Œβ€Œβ€Œβ€‹ο»Ώο»Ώβ€Œβ€ο»Ώβ€‹β€Œβ€β€Œβ€β€Œο»Ώβ€β€β€‹ο»Ώβ€Œβ€‹β€Œβ€ο»Ώβ€β€Œβ€‹β€Œο»Ώβ€Œβ€‹ο»Ώο»Ώβ€‹β€β€Œβ€β€Œο»Ώβ€Œβ€‹β€Œο»Ώβ€β€Œβ€Œο»Ώβ€‹β€‹β€Œβ€β€Œβ€Œβ€‹ο»Ώο»Ώβ€Œβ€Œβ€β€‹β€β€Œβ€ο»Ώβ€‹β€Œβ€ο»Ώο»Ώβ€Œβ€β€Œο»Ώβ€‹β€β€Œβ€β€Œο»Ώβ€‹β€‹β€Œβ€β€‹β€Œβ€Œο»Ώβ€Œβ€‹β€Œβ€β€β€‹β€‹ο»Ώο»Ώβ€Œβ€Œο»Ώβ€‹β€‹β€Œβ€β€‹β€Œβ€Œβ€β€Œο»Ώβ€Œβ€β€Œβ€Œβ€Œβ€‹β€‹β€β€Œο»Ώβ€Œβ€Œβ€Œβ€β€β€Œβ€Œβ€ο»Ώβ€‹β€Œβ€β€Œβ€‹β€Œβ€β€Œβ€Œβ€Œο»Ώβ€‹β€β€‹β€β€Œβ€Œβ€‹ο»Ώβ€Œβ€Œβ€Œβ€‹β€‹β€β€Œβ€Œο»Ώο»Ώβ€Œβ€β€ο»Ώβ€Œβ€β€Œβ€Œβ€Œο»Ώβ€β€Œβ€‹β€β€Œβ€Œβ€‹ο»Ώβ€‹ο»Ώβ€Œβ€‹β€Œβ€‹β€‹β€β€Œβ€Œβ€‹ο»Ώβ€‹ο»Ώβ€Œβ€‹β€Œβ€‹β€‹β€β€Œβ€Œβ€‹ο»Ώβ€‹β€β€‹ο»Ώβ€‹β€β€Œβ€‹β€β€β€‹ο»Ώβ€‹β€‹β€‹ο»Ώβ€Œο»Ώβ€Œο»Ώβ€β€β€‹β€ο»Ώβ€Œβ€Œβ€β€β€Œβ€Œβ€Œβ€‹β€β€Œβ€β€‹β€β€Œβ€ο»Ώβ€Œβ€Œβ€β€β€Œβ€Œβ€Œβ€‹β€‹β€Œβ€Œβ€Œβ€‹β€‹β€β€Œβ€Œβ€‹ο»Ώβ€‹β€β€‹ο»Ώβ€‹β€β€‹β€β€Œβ€Œβ€‹ο»Ώβ€Œβ€Œβ€Œβ€‹β€Œβ€‹β€‹β€ο»Ώβ€β€Œο»Ώβ€‹β€β€Œβ€β€β€Œβ€Œβ€β€‹ο»Ώβ€Œβ€β€β€‹β€Œβ€Œβ€Œβ€‹β€Œβ€β€Œβ€Œβ€Œο»Ώβ€β€‹β€Œο»Ώβ€Œβ€‹β€‹β€β€Œβ€Œβ€‹ο»Ώβ€Œβ€Œβ€Œβ€‹β€‹β€β€Œβ€Œο»Ώο»Ώβ€Œβ€β€ο»Ώβ€Œβ€β€Œβ€Œβ€Œο»Ώβ€β€Œβ€‹β€β€Œβ€Œβ€‹ο»Ώβ€‹ο»Ώβ€Œβ€‹β€Œβ€‹β€‹β€β€Œβ€Œβ€‹ο»Ώβ€‹ο»Ώβ€Œβ€‹β€Œβ€‹β€‹β€β€Œβ€Œβ€‹ο»Ώβ€‹β€β€‹ο»Ώβ€‹β€β€Œβ€‹β€‹β€Œβ€Œβ€Œβ€β€β€Œβ€‹β€Œβ€β€Œβ€β€Œβ€Œβ€Œο»Ώβ€‹β€β€Œο»Ώβ€‹ο»Ώβ€‹ο»Ώβ€‹β€β€Œβ€‹ο»Ώβ€Œβ€Œβ€β€ο»Ώβ€Œο»Ώβ€‹β€β€‹ο»Ώβ€β€Œβ€Œο»Ώβ€β€Œβ€‹β€β€Œβ€Œβ€‹ο»Ώβ€‹β€β€‹ο»Ώβ€‹β€β€‹β€β€Œβ€Œβ€‹ο»Ώβ€Œβ€Œβ€Œβ€‹β€Œβ€‹β€‹β€ο»Ώβ€β€Œβ€β€‹ο»Ώβ€Œβ€β€β€‹β€Œβ€β€β€Œβ€Œβ€ο»Ώβ€‹β€Œβ€β€Œβ€‹β€Œο»Ώβ€‹β€β€Œβ€β€Œβ€Œβ€Œβ€ο»Ώβ€β€‹β€β€Œβ€Œβ€‹ο»Ώβ€Œβ€Œβ€Œβ€‹β€‹β€β€Œβ€Œο»Ώο»Ώβ€Œβ€β€ο»Ώβ€Œβ€β€Œβ€Œβ€Œο»Ώβ€β€Œβ€‹β€β€Œβ€Œβ€‹ο»Ώβ€‹ο»Ώβ€Œβ€‹β€Œβ€‹β€‹β€β€Œβ€Œβ€‹ο»Ώβ€‹ο»Ώβ€Œβ€‹β€Œβ€‹β€‹β€β€Œβ€Œβ€‹ο»Ώβ€‹β€β€‹ο»Ώβ€‹β€β€Œβ€Œβ€Œο»Ώβ€Œβ€‹β€Œο»Ώβ€‹ο»Ώβ€Œβ€Œβ€Œβ€ο»Ώβ€Œβ€Œβ€β€β€β€Œβ€‹β€‹ο»Ώβ€‹ο»Ώβ€Œβ€Œβ€Œβ€Œβ€β€‹β€Œβ€Œβ€β€Œβ€Œο»Ώβ€β€‹β€Œβ€‹β€β€Œβ€‹β€ο»Ώβ€Œβ€‹β€β€Œβ€Œβ€‹ο»Ώβ€‹β€β€‹ο»Ώβ€‹β€β€‹β€β€Œβ€Œβ€‹ο»Ώβ€Œβ€Œβ€Œβ€‹β€Œβ€‹β€‹β€ο»Ώβ€β€Œο»Ώβ€Œβ€‹β€Œβ€β€Œβ€Œβ€Œο»Ώβ€β€‹β€Œο»Ώβ€Œβ€‹β€‹β€β€Œβ€β€Œο»Ώβ€‹β€‹β€Œβ€β€Œβ€Œβ€Œο»Ώβ€‹β€β€Œο»Ώβ€‹ο»Ώβ€Œο»Ώβ€‹β€‹β€Œβ€β€Œβ€Œβ€Œβ€β€‹ο»Ώβ€Œο»Ώβ€Œβ€‹β€Œβ€β€β€Œβ€Œο»Ώβ€Œβ€β€Œβ€β€Œβ€Œβ€‹ο»Ώο»Ώβ€Œβ€Œο»Ώβ€‹β€‹β€Œο»Ώβ€Œβ€Œβ€Œβ€β€‹β€β€Œβ€ο»Ώβ€‹β€Œβ€β€β€Œβ€Œο»Ώβ€‹ο»Ώβ€Œβ€β€β€‹β€Œβ€β€Œβ€Œβ€Œβ€β€Œβ€‹β€‹β€β€‹β€β€Œο»Ώο»Ώβ€Œparam_1β€‹β€‹β€‹β€‹β€Œο»Ώβ€ο»Ώβ€‹β€β€‹β€β€Œβ€ο»Ώο»Ώβ€Œο»Ώβ€‹β€β€Œβ€β€β€Œβ€Œβ€β€Œο»Ώβ€Œβ€β€β€Œβ€Œβ€ο»Ώβ€β€‹β€β€‹β€β€‹ο»Ώβ€β€β€‹β€β€‹β€β€Œο»Ώβ€‹ο»Ώβ€Œβ€β€‹β€Œβ€Œβ€ο»Ώβ€β€Œβ€β€β€Œβ€Œο»Ώβ€Œβ€‹β€Œο»Ώβ€β€Œβ€‹β€ο»Ώβ€β€Œβ€β€β€Œβ€Œβ€ο»Ώο»Ώβ€‹β€β€‹β€β€‹β€ο»Ώβ€‹β€‹β€β€‹β€β€Œβ€β€β€‹β€Œο»Ώβ€‹β€β€Œβ€β€Œβ€Œβ€Œβ€β€Œβ€β€‹β€β€‹β€β€‹ο»Ώβ€β€β€‹β€β€‹β€β€Œβ€β€β€‹β€Œο»Ώβ€Œβ€‹β€Œο»Ώβ€Œβ€‹β€Œο»Ώβ€‹β€‹β€Œο»Ώβ€‹ο»Ώβ€‹ο»Ώβ€β€β€‹β€ο»Ώο»Ώβ€‹β€ο»Ώο»Ώβ€Œβ€β€β€Œβ€Œβ€ο»Ώβ€β€Œο»Ώβ€Œβ€‹β€Œβ€β€Œβ€Œβ€Œβ€ο»Ώβ€‹β€‹ο»Ώβ€Œβ€‹β€‹ο»Ώβ€Œο»Ώβ€‹ο»Ώβ€‹β€Œβ€‹β€ο»Ώβ€β€Œο»Ώβ€‹ο»Ώβ€Œβ€β€‹β€Œβ€Œβ€ο»Ώβ€β€Œβ€β€β€Œβ€Œο»Ώβ€Œβ€‹β€Œο»Ώβ€β€Œβ€‹β€ο»Ώβ€β€Œο»Ώβ€‹ο»Ώβ€Œο»Ώβ€Œβ€‹β€Œο»Ώβ€Œβ€Œβ€Œβ€β€Œβ€‹β€Œβ€β€β€Œβ€Œβ€ο»Ώο»Ώβ€‹β€ο»Ώο»Ώβ€Œβ€β€β€Œβ€Œβ€ο»Ώβ€β€Œο»Ώβ€Œβ€‹β€Œβ€β€Œβ€Œβ€Œβ€ο»Ώβ€β€Œο»Ώβ€Œβ€‹β€‹β€ο»Ώο»Ώβ€Œβ€β€Œβ€Œβ€Œβ€β€Œβ€‹β€Œβ€β€β€Œβ€Œο»Ώβ€Œβ€‹β€‹β€ο»Ώο»Ώβ€Œβ€ο»Ώβ€Œβ€Œβ€ο»Ώο»Ώβ€Œβ€β€Œβ€‹β€Œβ€β€Œβ€Œβ€‹ο»Ώο»Ώβ€Œβ€Œο»Ώβ€‹β€‹β€Œο»Ώβ€‹β€β€Œβ€β€Œβ€Œβ€Œο»Ώβ€‹ο»Ώβ€Œβ€β€Œβ€Œβ€Œβ€ο»Ώβ€β€Œο»Ώβ€Œβ€‹β€Œβ€β€‹β€Œβ€Œο»Ώβ€Œβ€‹β€Œβ€β€β€Œβ€Œβ€ο»Ώο»Ώβ€Œβ€ο»Ώβ€β€‹ο»Ώβ€ο»Ώβ€Œβ€β€β€Œβ€Œβ€β€Œβ€‹β€‹ο»Ώο»Ώβ€Œβ€Œβ€β€Œο»Ώβ€Œο»Ώβ€‹β€‹β€Œβ€β€ο»Ώβ€Œβ€Œβ€Œβ€β€Œβ€β€‹β€Œβ€Œο»Ώβ€Œβ€‹β€Œο»Ώβ€Œβ€Œβ€Œβ€β€Œβ€β€‹ο»Ώβ€Œβ€β€Œβ€Œβ€Œβ€Œβ€Œβ€ο»Ώβ€Œβ€Œβ€Œβ€‹β€Œβ€Œο»Ώβ€Œβ€β€Œο»Ώβ€Œβ€Œβ€Œβ€‹ο»Ώο»Ώβ€Œβ€ο»Ώβ€‹β€Œβ€β€Œβ€β€Œο»Ώβ€β€β€‹ο»Ώβ€Œβ€‹β€Œβ€ο»Ώβ€β€Œβ€‹β€Œο»Ώβ€Œβ€‹ο»Ώο»Ώβ€‹ο»Ώβ€ο»Ώβ€Œο»Ώβ€Œβ€‹β€Œο»Ώβ€β€Œβ€Œο»Ώβ€‹β€‹β€Œβ€β€Œβ€Œβ€‹ο»Ώο»Ώβ€Œβ€Œβ€β€‹β€β€Œβ€ο»Ώβ€‹β€Œβ€ο»Ώο»Ώβ€Œβ€β€Œο»Ώβ€‹ο»Ώβ€ο»Ώβ€Œο»Ώβ€‹β€‹β€Œβ€β€‹β€Œβ€Œο»Ώβ€Œβ€‹β€Œβ€β€β€‹β€‹ο»Ώο»Ώβ€Œβ€Œο»Ώβ€‹β€‹β€Œβ€β€‹β€Œβ€Œβ€β€Œο»Ώβ€Œβ€β€Œβ€Œβ€Œβ€‹β€‹β€β€Œο»Ώβ€Œβ€Œβ€Œβ€β€β€Œβ€Œβ€ο»Ώβ€‹β€Œβ€β€Œβ€‹β€Œβ€β€Œβ€Œβ€Œο»Ώβ€‹β€β€‹β€β€Œβ€Œβ€‹ο»Ώβ€Œβ€Œβ€Œβ€‹β€‹β€β€Œβ€Œο»Ώο»Ώβ€Œβ€β€ο»Ώβ€Œβ€β€Œβ€Œβ€Œο»Ώβ€β€Œβ€‹β€β€Œβ€Œβ€‹ο»Ώβ€‹ο»Ώβ€Œβ€‹β€Œβ€‹β€‹β€β€Œβ€Œβ€‹ο»Ώβ€‹ο»Ώβ€Œβ€‹β€Œβ€‹β€‹β€β€Œβ€Œβ€‹ο»Ώβ€‹β€β€‹ο»Ώβ€‹β€β€Œβ€‹β€β€β€‹ο»Ώβ€‹β€‹β€‹ο»Ώβ€Œο»Ώβ€Œο»Ώβ€β€β€‹β€ο»Ώβ€Œβ€Œβ€β€β€Œβ€Œβ€Œβ€‹β€β€Œβ€β€‹β€β€Œβ€ο»Ώβ€Œβ€Œβ€β€β€Œβ€Œβ€Œβ€‹β€‹β€Œβ€Œβ€Œβ€‹β€‹β€β€Œβ€Œβ€‹ο»Ώβ€‹β€β€‹ο»Ώβ€‹β€β€‹β€β€Œβ€Œβ€‹ο»Ώβ€Œβ€Œβ€Œβ€‹β€Œβ€‹β€‹β€ο»Ώβ€β€Œο»Ώβ€‹β€β€Œβ€β€β€Œβ€Œβ€β€‹ο»Ώβ€Œβ€β€β€‹β€Œβ€Œβ€Œβ€‹β€Œβ€β€Œβ€Œβ€Œο»Ώβ€β€‹β€Œο»Ώβ€Œβ€‹β€‹β€β€Œβ€Œβ€‹ο»Ώβ€Œβ€Œβ€Œβ€‹β€‹β€β€Œβ€Œο»Ώο»Ώβ€Œβ€β€ο»Ώβ€Œβ€β€Œβ€Œβ€Œο»Ώβ€β€Œβ€‹β€β€Œβ€Œβ€‹ο»Ώβ€‹ο»Ώβ€Œβ€‹β€Œβ€‹β€‹β€β€Œβ€Œβ€‹ο»Ώβ€‹ο»Ώβ€Œβ€‹β€Œβ€‹β€‹β€β€Œβ€Œβ€‹ο»Ώβ€‹β€β€‹ο»Ώβ€‹β€β€Œβ€‹β€‹β€Œβ€Œβ€Œβ€β€β€Œβ€‹β€Œβ€β€Œβ€β€Œβ€Œβ€Œο»Ώβ€‹β€β€Œο»Ώβ€‹ο»Ώβ€‹ο»Ώβ€‹β€β€Œβ€‹ο»Ώβ€Œβ€Œβ€β€ο»Ώβ€Œο»Ώβ€‹β€β€‹ο»Ώβ€β€Œβ€Œο»Ώβ€β€Œβ€‹β€β€Œβ€Œβ€‹ο»Ώβ€‹β€β€‹ο»Ώβ€‹β€β€‹β€β€Œβ€Œβ€‹ο»Ώβ€Œβ€Œβ€Œβ€‹β€Œβ€‹β€‹β€ο»Ώβ€β€Œβ€β€‹ο»Ώβ€Œβ€β€β€‹β€Œβ€β€β€Œβ€Œβ€ο»Ώβ€‹β€Œβ€β€Œβ€‹β€Œο»Ώβ€‹β€β€Œβ€β€Œβ€Œβ€Œβ€ο»Ώβ€β€‹β€β€Œβ€Œβ€‹ο»Ώβ€Œβ€Œβ€Œβ€‹β€‹β€β€Œβ€Œο»Ώο»Ώβ€Œβ€β€ο»Ώβ€Œβ€β€Œβ€Œβ€Œο»Ώβ€β€Œβ€‹β€β€Œβ€Œβ€‹ο»Ώβ€‹ο»Ώβ€Œβ€‹β€Œβ€‹β€‹β€β€Œβ€Œβ€‹ο»Ώβ€‹ο»Ώβ€Œβ€‹β€Œβ€‹β€‹β€β€Œβ€Œβ€‹ο»Ώβ€‹β€β€‹ο»Ώβ€‹β€β€Œβ€‹β€‹β€Œβ€Œβ€ο»Ώβ€Œβ€Œβ€ο»Ώβ€β€Œβ€‹β€β€Œβ€Œβ€β€Œβ€‹β€Œβ€‹β€β€β€Œβ€‹β€‹ο»Ώβ€Œβ€‹β€β€β€Œβ€‹β€‹β€β€Œο»Ώβ€‹β€‹β€Œβ€‹β€β€Œβ€Œο»Ώβ€β€‹β€‹β€β€Œβ€Œβ€‹ο»Ώβ€‹β€β€‹ο»Ώβ€‹β€β€‹β€β€Œβ€Œβ€‹ο»Ώβ€Œβ€Œβ€Œβ€‹β€Œβ€‹β€‹β€ο»Ώβ€β€Œο»Ώβ€Œβ€‹β€Œβ€β€Œβ€Œβ€Œο»Ώβ€β€‹β€Œο»Ώβ€Œβ€‹β€‹ο»Ώο»Ώο»Ώβ€Œβ€β€‹β€β€Œβ€β€‹β€Œβ€Œο»Ώβ€‹ο»Ώβ€Œβ€β€Œβ€Œβ€Œβ€Œβ€Œβ€Œβ€Œο»Ώβ€‹β€β€Œβ€ο»Ώβ€‹β€‹ο»Ώο»Ώβ€Œβ€Œβ€β€β€‹β€Œο»Ώβ€Œβ€‹β€Œο»Ώβ€Œβ€‹β€Œο»Ώβ€‹β€‹β€Œο»Ώβ€‹ο»Ώβ€‹β€β€Œβ€Œβ€‹ο»Ώβ€‹ο»Ώβ€Œβ€‹β€‹β€Œβ€‹β€β€Œβ€Œβ€‹ο»Ώβ€‹β€β€Œβ€‹β€Œβ€β€‹β€β€Œβ€Œβ€‹ο»Ώβ€‹β€β€Œβ€‹β€Œβ€β€Œβ€β€β€Œβ€Œβ€ο»Ώβ€β€Œο»Ώβ€Œβ€‹β€Œβ€β€Œβ€Œβ€Œβ€ο»Ώβ€‹β€‹ο»Ώβ€Œβ€‹β€‹ο»Ώβ€Œο»Ώβ€‹ο»Ώβ€‹β€Œβ€‹β€ο»Ώβ€β€Œο»Ώβ€‹ο»Ώβ€Œβ€β€‹β€Œβ€Œβ€ο»Ώβ€β€Œβ€β€β€Œβ€Œο»Ώβ€Œβ€‹β€Œο»Ώβ€β€Œβ€‹β€ο»Ώβ€β€Œο»Ώβ€‹ο»Ώβ€Œο»Ώβ€Œβ€‹β€Œο»Ώβ€Œβ€Œβ€Œβ€β€Œβ€‹β€Œβ€β€β€Œβ€Œβ€ο»Ώο»Ώβ€‹β€β€Œβ€β€Œβ€β€β€Œβ€Œβ€β€Œβ€‹β€‹ο»Ώο»Ώβ€Œβ€Œβ€β€Œο»Ώβ€Œο»Ώβ€‹β€‹β€Œβ€β€ο»Ώβ€Œβ€Œβ€Œβ€β€Œβ€β€‹β€Œβ€Œο»Ώβ€Œβ€‹β€Œο»Ώβ€Œβ€Œβ€Œβ€β€Œβ€β€‹ο»Ώβ€Œβ€β€Œβ€Œβ€Œβ€Œβ€Œβ€ο»Ώβ€Œβ€Œβ€Œβ€‹β€Œβ€Œο»Ώβ€Œβ€β€Œο»Ώβ€Œβ€Œβ€Œβ€‹ο»Ώο»Ώβ€Œβ€ο»Ώβ€‹β€Œβ€β€Œβ€β€Œο»Ώβ€β€β€‹ο»Ώβ€Œβ€‹β€Œβ€ο»Ώβ€β€Œβ€‹β€Œο»Ώβ€Œβ€‹ο»Ώο»Ώβ€‹β€β€Œβ€β€Œο»Ώβ€Œβ€‹β€Œο»Ώβ€β€Œβ€Œο»Ώβ€‹β€‹β€Œβ€β€Œβ€Œβ€‹ο»Ώο»Ώβ€Œβ€Œβ€β€‹β€β€Œβ€ο»Ώβ€‹β€Œβ€ο»Ώο»Ώβ€Œβ€β€Œο»Ώβ€‹β€β€Œβ€β€Œο»Ώβ€‹β€‹β€Œβ€β€‹β€Œβ€Œο»Ώβ€Œβ€‹β€Œβ€β€β€‹β€‹ο»Ώο»Ώβ€Œβ€Œο»Ώβ€‹β€‹β€Œβ€β€‹β€Œβ€Œβ€β€Œο»Ώβ€Œβ€β€Œβ€Œβ€Œβ€‹β€‹β€β€Œο»Ώβ€Œβ€Œβ€Œβ€β€β€Œβ€Œβ€ο»Ώβ€‹β€Œβ€β€Œβ€‹β€Œβ€β€Œβ€Œβ€Œο»Ώβ€‹β€β€‹β€β€Œβ€Œβ€‹ο»Ώβ€Œβ€Œβ€Œβ€‹β€‹β€β€Œβ€Œο»Ώο»Ώβ€Œβ€β€ο»Ώβ€Œβ€β€Œβ€Œβ€Œο»Ώβ€β€Œβ€‹β€β€Œβ€Œβ€‹ο»Ώβ€‹ο»Ώβ€Œβ€‹β€Œβ€‹β€‹β€β€Œβ€Œβ€‹ο»Ώβ€‹ο»Ώβ€Œβ€‹β€Œβ€‹β€‹β€β€Œβ€Œβ€‹ο»Ώβ€‹β€β€‹ο»Ώβ€‹β€β€Œβ€‹β€β€β€‹ο»Ώβ€‹β€‹β€‹ο»Ώβ€Œο»Ώβ€Œο»Ώβ€β€β€‹β€ο»Ώβ€Œβ€Œβ€β€β€Œβ€Œβ€Œβ€‹β€β€Œβ€β€‹β€β€Œβ€ο»Ώβ€Œβ€Œβ€β€β€Œβ€Œβ€Œβ€‹β€‹β€Œβ€Œβ€Œβ€‹β€‹β€β€Œβ€Œβ€‹ο»Ώβ€‹β€β€‹ο»Ώβ€‹β€β€‹β€β€Œβ€Œβ€‹ο»Ώβ€Œβ€Œβ€Œβ€‹β€Œβ€‹β€‹β€ο»Ώβ€β€Œο»Ώβ€‹β€β€Œβ€β€β€Œβ€Œβ€β€‹ο»Ώβ€Œβ€β€β€‹β€Œβ€Œβ€Œβ€‹β€Œβ€β€Œβ€Œβ€Œο»Ώβ€β€‹β€Œο»Ώβ€Œβ€‹β€‹β€β€Œβ€Œβ€‹ο»Ώβ€Œβ€Œβ€Œβ€‹β€‹β€β€Œβ€Œο»Ώο»Ώβ€Œβ€β€ο»Ώβ€Œβ€β€Œβ€Œβ€Œο»Ώβ€β€Œβ€‹β€β€Œβ€Œβ€‹ο»Ώβ€‹ο»Ώβ€Œβ€‹β€Œβ€‹β€‹β€β€Œβ€Œβ€‹ο»Ώβ€‹ο»Ώβ€Œβ€‹β€Œβ€‹β€‹β€β€Œβ€Œβ€‹ο»Ώβ€‹β€β€‹ο»Ώβ€‹β€β€Œβ€‹β€‹β€Œβ€Œβ€Œβ€β€β€Œβ€‹β€Œβ€β€Œβ€β€Œβ€Œβ€Œο»Ώβ€‹β€β€Œο»Ώβ€‹ο»Ώβ€‹ο»Ώβ€‹β€β€Œβ€‹ο»Ώβ€Œβ€Œβ€β€ο»Ώβ€Œο»Ώβ€‹β€β€‹ο»Ώβ€β€Œβ€Œο»Ώβ€β€Œβ€‹β€β€Œβ€Œβ€‹ο»Ώβ€‹β€β€‹ο»Ώβ€‹β€β€‹β€β€Œβ€Œβ€‹ο»Ώβ€Œβ€Œβ€Œβ€‹β€Œβ€‹β€‹β€ο»Ώβ€β€Œβ€β€‹ο»Ώβ€Œβ€β€β€‹β€Œβ€β€β€Œβ€Œβ€ο»Ώβ€‹β€Œβ€β€Œβ€‹β€Œο»Ώβ€‹β€β€Œβ€β€Œβ€Œβ€Œβ€ο»Ώβ€β€‹β€β€Œβ€Œβ€‹ο»Ώβ€Œβ€Œβ€Œβ€‹β€‹β€β€Œβ€Œο»Ώο»Ώβ€Œβ€β€ο»Ώβ€Œβ€β€Œβ€Œβ€Œο»Ώβ€β€Œβ€‹β€β€Œβ€Œβ€‹ο»Ώβ€‹ο»Ώβ€Œβ€‹β€Œβ€‹β€‹β€β€Œβ€Œβ€‹ο»Ώβ€‹ο»Ώβ€Œβ€‹β€Œβ€‹β€‹β€β€Œβ€Œβ€‹ο»Ώβ€‹β€β€‹ο»Ώβ€‹β€β€Œβ€‹β€‹β€Œβ€Œβ€ο»Ώβ€Œβ€Œβ€ο»Ώβ€β€Œβ€‹β€β€Œβ€Œβ€β€Œβ€‹β€Œβ€‹β€β€β€Œβ€‹β€‹ο»Ώβ€Œβ€‹β€β€β€Œβ€‹β€‹β€β€Œο»Ώβ€‹β€‹β€Œβ€‹β€β€Œβ€Œο»Ώβ€β€‹β€‹β€β€Œβ€Œβ€‹ο»Ώβ€‹β€β€‹ο»Ώβ€‹β€β€‹β€β€Œβ€Œβ€‹ο»Ώβ€Œβ€Œβ€Œβ€‹β€Œβ€‹β€‹β€ο»Ώβ€β€Œο»Ώβ€Œβ€‹β€Œβ€β€Œβ€Œβ€Œο»Ώβ€β€‹β€Œο»Ώβ€Œβ€‹β€‹β€β€Œβ€β€Œο»Ώβ€‹β€‹β€Œβ€β€Œβ€Œβ€Œο»Ώβ€‹β€β€Œο»Ώβ€‹ο»Ώβ€Œο»Ώβ€‹β€‹β€Œβ€β€Œβ€Œβ€Œβ€β€‹ο»Ώβ€Œο»Ώβ€Œβ€‹β€Œβ€β€β€Œβ€Œο»Ώβ€Œβ€β€Œβ€β€Œβ€Œβ€‹ο»Ώο»Ώβ€Œβ€Œο»Ώβ€‹β€‹β€Œο»Ώβ€Œβ€Œβ€Œβ€β€‹β€β€Œβ€ο»Ώβ€‹β€Œβ€β€β€Œβ€Œο»Ώβ€‹ο»Ώβ€Œβ€β€β€‹β€Œβ€β€Œβ€Œβ€Œβ€β€Œβ€‹β€‹β€β€‹β€β€Œο»Ώο»Ώβ€Œ is the user input from β€‹β€‹β€‹β€‹β€Œο»Ώβ€ο»Ώβ€‹β€β€‹β€β€Œβ€ο»Ώο»Ώβ€Œο»Ώβ€‹β€β€Œβ€β€β€Œβ€Œβ€β€Œο»Ώβ€Œβ€β€β€Œβ€Œβ€ο»Ώβ€β€‹β€β€‹β€β€‹ο»Ώβ€β€β€‹β€β€‹β€β€Œο»Ώβ€‹ο»Ώβ€Œβ€β€‹β€Œβ€Œβ€ο»Ώβ€β€Œβ€β€β€Œβ€Œο»Ώβ€Œβ€‹β€Œο»Ώβ€β€Œβ€‹β€ο»Ώβ€β€Œβ€β€β€Œβ€Œβ€ο»Ώο»Ώβ€‹β€β€‹β€β€‹β€ο»Ώβ€‹β€‹β€β€‹β€β€Œβ€β€β€‹β€Œο»Ώβ€‹β€β€Œβ€β€Œβ€Œβ€Œβ€β€Œβ€β€‹β€β€‹β€β€‹ο»Ώβ€β€β€‹β€β€‹β€β€Œβ€β€β€‹β€Œο»Ώβ€Œβ€‹β€Œο»Ώβ€Œβ€‹β€Œο»Ώβ€‹β€‹β€Œο»Ώβ€‹ο»Ώβ€‹ο»Ώβ€β€β€‹β€ο»Ώο»Ώβ€‹β€ο»Ώο»Ώβ€Œβ€β€β€Œβ€Œβ€ο»Ώβ€β€Œο»Ώβ€Œβ€‹β€Œβ€β€Œβ€Œβ€Œβ€ο»Ώβ€‹β€‹ο»Ώβ€Œβ€‹β€‹ο»Ώβ€Œο»Ώβ€‹ο»Ώβ€‹β€Œβ€‹β€ο»Ώβ€β€Œο»Ώβ€‹ο»Ώβ€Œβ€β€‹β€Œβ€Œβ€ο»Ώβ€β€Œβ€β€β€Œβ€Œο»Ώβ€Œβ€‹β€Œο»Ώβ€β€Œβ€‹β€ο»Ώβ€β€Œο»Ώβ€‹ο»Ώβ€Œο»Ώβ€Œβ€‹β€Œο»Ώβ€Œβ€Œβ€Œβ€β€Œβ€‹β€Œβ€β€β€Œβ€Œβ€ο»Ώο»Ώβ€‹β€ο»Ώο»Ώβ€Œβ€β€β€Œβ€Œβ€ο»Ώβ€β€Œο»Ώβ€Œβ€‹β€Œβ€β€Œβ€Œβ€Œβ€ο»Ώβ€β€Œο»Ώβ€Œβ€‹β€‹β€ο»Ώο»Ώβ€Œβ€β€Œβ€Œβ€Œβ€β€Œβ€‹β€Œβ€β€β€Œβ€Œο»Ώβ€Œβ€‹β€‹β€ο»Ώο»Ώβ€Œβ€ο»Ώβ€Œβ€Œβ€ο»Ώο»Ώβ€Œβ€β€Œβ€‹β€Œβ€β€Œβ€Œβ€‹ο»Ώο»Ώβ€Œβ€Œο»Ώβ€‹β€‹β€Œο»Ώβ€‹β€β€Œβ€β€Œβ€Œβ€Œο»Ώβ€‹ο»Ώβ€Œβ€β€Œβ€Œβ€Œβ€ο»Ώβ€β€Œο»Ώβ€Œβ€‹β€Œβ€β€‹β€Œβ€Œο»Ώβ€Œβ€‹β€Œβ€β€β€Œβ€Œβ€ο»Ώο»Ώβ€Œβ€ο»Ώβ€β€‹ο»Ώβ€ο»Ώβ€Œβ€β€β€Œβ€Œβ€β€Œβ€‹β€‹ο»Ώο»Ώβ€Œβ€Œβ€β€Œο»Ώβ€Œο»Ώβ€‹β€‹β€Œβ€β€ο»Ώβ€Œβ€Œβ€Œβ€β€Œβ€β€‹β€Œβ€Œο»Ώβ€Œβ€‹β€Œο»Ώβ€Œβ€Œβ€Œβ€β€Œβ€β€‹ο»Ώβ€Œβ€β€Œβ€Œβ€Œβ€Œβ€Œβ€ο»Ώβ€Œβ€Œβ€Œβ€‹β€Œβ€Œο»Ώβ€Œβ€β€Œο»Ώβ€Œβ€Œβ€Œβ€‹ο»Ώο»Ώβ€Œβ€ο»Ώβ€‹β€Œβ€β€Œβ€β€Œο»Ώβ€β€β€‹ο»Ώβ€Œβ€‹β€Œβ€ο»Ώβ€β€Œβ€‹β€Œο»Ώβ€Œβ€‹ο»Ώο»Ώβ€‹ο»Ώβ€ο»Ώβ€Œο»Ώβ€Œβ€‹β€Œο»Ώβ€β€Œβ€Œο»Ώβ€‹β€‹β€Œβ€β€Œβ€Œβ€‹ο»Ώο»Ώβ€Œβ€Œβ€β€‹β€β€Œβ€ο»Ώβ€‹β€Œβ€ο»Ώο»Ώβ€Œβ€β€Œο»Ώβ€‹ο»Ώβ€ο»Ώβ€Œο»Ώβ€‹β€‹β€Œβ€β€‹β€Œβ€Œο»Ώβ€Œβ€‹β€Œβ€β€β€‹β€‹ο»Ώο»Ώβ€Œβ€Œο»Ώβ€‹β€‹β€Œβ€β€‹β€Œβ€Œβ€β€Œο»Ώβ€Œβ€β€Œβ€Œβ€Œβ€‹β€‹β€β€Œο»Ώβ€Œβ€Œβ€Œβ€β€β€Œβ€Œβ€ο»Ώβ€‹β€Œβ€β€Œβ€‹β€Œβ€β€Œβ€Œβ€Œο»Ώβ€‹β€β€‹β€β€Œβ€Œβ€‹ο»Ώβ€Œβ€Œβ€Œβ€‹β€‹β€β€Œβ€Œο»Ώο»Ώβ€Œβ€β€ο»Ώβ€Œβ€β€Œβ€Œβ€Œο»Ώβ€β€Œβ€‹β€β€Œβ€Œβ€‹ο»Ώβ€‹ο»Ώβ€Œβ€‹β€Œβ€‹β€‹β€β€Œβ€Œβ€‹ο»Ώβ€‹ο»Ώβ€Œβ€‹β€Œβ€‹β€‹β€β€Œβ€Œβ€‹ο»Ώβ€‹β€β€‹ο»Ώβ€‹β€β€Œβ€‹β€β€β€‹ο»Ώβ€‹β€‹β€‹ο»Ώβ€Œο»Ώβ€Œο»Ώβ€β€β€‹β€ο»Ώβ€Œβ€Œβ€β€β€Œβ€Œβ€Œβ€‹β€β€Œβ€β€‹β€β€Œβ€ο»Ώβ€Œβ€Œβ€β€β€Œβ€Œβ€Œβ€‹β€‹β€Œβ€Œβ€Œβ€‹β€‹β€β€Œβ€Œβ€‹ο»Ώβ€‹β€β€‹ο»Ώβ€‹β€β€‹β€β€Œβ€Œβ€‹ο»Ώβ€Œβ€Œβ€Œβ€‹β€Œβ€‹β€‹β€ο»Ώβ€β€Œο»Ώβ€‹β€β€Œβ€β€β€Œβ€Œβ€β€‹ο»Ώβ€Œβ€β€β€‹β€Œβ€Œβ€Œβ€‹β€Œβ€β€Œβ€Œβ€Œο»Ώβ€β€‹β€Œο»Ώβ€Œβ€‹β€‹β€β€Œβ€Œβ€‹ο»Ώβ€Œβ€Œβ€Œβ€‹β€‹β€β€Œβ€Œο»Ώο»Ώβ€Œβ€β€ο»Ώβ€Œβ€β€Œβ€Œβ€Œο»Ώβ€β€Œβ€‹β€β€Œβ€Œβ€‹ο»Ώβ€‹ο»Ώβ€Œβ€‹β€Œβ€‹β€‹β€β€Œβ€Œβ€‹ο»Ώβ€‹ο»Ώβ€Œβ€‹β€Œβ€‹β€‹β€β€Œβ€Œβ€‹ο»Ώβ€‹β€β€‹ο»Ώβ€‹β€β€Œβ€‹β€‹β€Œβ€Œβ€Œβ€β€β€Œβ€‹β€Œβ€β€Œβ€β€Œβ€Œβ€Œο»Ώβ€‹β€β€Œο»Ώβ€‹ο»Ώβ€‹ο»Ώβ€‹β€β€Œβ€‹ο»Ώβ€Œβ€Œβ€β€ο»Ώβ€Œο»Ώβ€‹β€β€‹ο»Ώβ€β€Œβ€Œο»Ώβ€β€Œβ€‹β€β€Œβ€Œβ€‹ο»Ώβ€‹β€β€‹ο»Ώβ€‹β€β€‹β€β€Œβ€Œβ€‹ο»Ώβ€Œβ€Œβ€Œβ€‹β€Œβ€‹β€‹β€ο»Ώβ€β€Œβ€β€‹ο»Ώβ€Œβ€β€β€‹β€Œβ€β€β€Œβ€Œβ€ο»Ώβ€‹β€Œβ€β€Œβ€‹β€Œο»Ώβ€‹β€β€Œβ€β€Œβ€Œβ€Œβ€ο»Ώβ€β€‹β€β€Œβ€Œβ€‹ο»Ώβ€Œβ€Œβ€Œβ€‹β€‹β€β€Œβ€Œο»Ώο»Ώβ€Œβ€β€ο»Ώβ€Œβ€β€Œβ€Œβ€Œο»Ώβ€β€Œβ€‹β€β€Œβ€Œβ€‹ο»Ώβ€‹ο»Ώβ€Œβ€‹β€Œβ€‹β€‹β€β€Œβ€Œβ€‹ο»Ώβ€‹ο»Ώβ€Œβ€‹β€Œβ€‹β€‹β€β€Œβ€Œβ€‹ο»Ώβ€‹β€β€‹ο»Ώβ€‹β€β€Œβ€‹β€ο»Ώβ€Œβ€β€‹β€β€Œβ€Œβ€‹β€β€Œβ€ο»Ώο»Ώβ€Œβ€β€Œβ€Œβ€Œβ€‹β€‹β€Œβ€Œβ€ο»Ώβ€β€‹ο»Ώβ€‹β€Œβ€‹ο»Ώβ€‹β€‹β€Œο»Ώβ€‹β€‹β€Œο»Ώβ€β€‹β€‹β€ο»Ώβ€Œβ€‹β€β€Œβ€Œβ€‹ο»Ώβ€‹β€β€‹ο»Ώβ€‹β€β€‹β€β€Œβ€Œβ€‹ο»Ώβ€Œβ€Œβ€Œβ€‹β€Œβ€‹β€‹β€ο»Ώβ€β€Œο»Ώβ€Œβ€‹β€Œβ€β€Œβ€Œβ€Œο»Ώβ€β€‹β€Œο»Ώβ€Œβ€‹β€‹ο»Ώο»Ώο»Ώβ€Œβ€β€‹β€β€Œβ€β€‹β€Œβ€Œο»Ώβ€‹ο»Ώβ€Œβ€β€Œβ€Œβ€Œβ€Œβ€Œβ€Œβ€Œο»Ώβ€‹β€β€Œβ€ο»Ώβ€‹β€‹ο»Ώο»Ώβ€Œβ€Œβ€β€β€‹β€Œο»Ώβ€Œβ€‹β€Œο»Ώβ€Œβ€‹β€Œο»Ώβ€‹β€‹β€Œο»Ώβ€‹ο»Ώβ€‹β€β€Œβ€Œβ€‹ο»Ώβ€‹ο»Ώβ€Œβ€‹β€‹β€Œβ€‹β€β€Œβ€Œβ€‹ο»Ώβ€‹β€β€Œβ€‹β€Œβ€β€‹β€β€Œβ€Œβ€‹ο»Ώβ€‹β€β€Œβ€‹β€Œβ€β€Œβ€β€β€Œβ€Œβ€ο»Ώβ€β€Œο»Ώβ€Œβ€‹β€Œβ€β€Œβ€Œβ€Œβ€ο»Ώβ€‹β€‹ο»Ώβ€Œβ€‹β€‹ο»Ώβ€Œο»Ώβ€‹ο»Ώβ€‹β€Œβ€‹β€ο»Ώβ€β€Œο»Ώβ€‹ο»Ώβ€Œβ€β€‹β€Œβ€Œβ€ο»Ώβ€β€Œβ€β€β€Œβ€Œο»Ώβ€Œβ€‹β€Œο»Ώβ€β€Œβ€‹β€ο»Ώβ€β€Œο»Ώβ€‹ο»Ώβ€Œο»Ώβ€Œβ€‹β€Œο»Ώβ€Œβ€Œβ€Œβ€β€Œβ€‹β€Œβ€β€β€Œβ€Œβ€ο»Ώο»Ώβ€‹β€β€Œβ€β€Œβ€β€β€Œβ€Œβ€β€Œβ€‹β€‹ο»Ώο»Ώβ€Œβ€Œβ€β€Œο»Ώβ€Œο»Ώβ€‹β€‹β€Œβ€β€ο»Ώβ€Œβ€Œβ€Œβ€β€Œβ€β€‹β€Œβ€Œο»Ώβ€Œβ€‹β€Œο»Ώβ€Œβ€Œβ€Œβ€β€Œβ€β€‹ο»Ώβ€Œβ€β€Œβ€Œβ€Œβ€Œβ€Œβ€ο»Ώβ€Œβ€Œβ€Œβ€‹β€Œβ€Œο»Ώβ€Œβ€β€Œο»Ώβ€Œβ€Œβ€Œβ€‹ο»Ώο»Ώβ€Œβ€ο»Ώβ€‹β€Œβ€β€Œβ€β€Œο»Ώβ€β€β€‹ο»Ώβ€Œβ€‹β€Œβ€ο»Ώβ€β€Œβ€‹β€Œο»Ώβ€Œβ€‹ο»Ώο»Ώβ€‹β€β€Œβ€β€Œο»Ώβ€Œβ€‹β€Œο»Ώβ€β€Œβ€Œο»Ώβ€‹β€‹β€Œβ€β€Œβ€Œβ€‹ο»Ώο»Ώβ€Œβ€Œβ€β€‹β€β€Œβ€ο»Ώβ€‹β€Œβ€ο»Ώο»Ώβ€Œβ€β€Œο»Ώβ€‹β€β€Œβ€β€Œο»Ώβ€‹β€‹β€Œβ€β€‹β€Œβ€Œο»Ώβ€Œβ€‹β€Œβ€β€β€‹β€‹ο»Ώο»Ώβ€Œβ€Œο»Ώβ€‹β€‹β€Œβ€β€‹β€Œβ€Œβ€β€Œο»Ώβ€Œβ€β€Œβ€Œβ€Œβ€‹β€‹β€β€Œο»Ώβ€Œβ€Œβ€Œβ€β€β€Œβ€Œβ€ο»Ώβ€‹β€Œβ€β€Œβ€‹β€Œβ€β€Œβ€Œβ€Œο»Ώβ€‹β€β€‹β€β€Œβ€Œβ€‹ο»Ώβ€Œβ€Œβ€Œβ€‹β€‹β€β€Œβ€Œο»Ώο»Ώβ€Œβ€β€ο»Ώβ€Œβ€β€Œβ€Œβ€Œο»Ώβ€β€Œβ€‹β€β€Œβ€Œβ€‹ο»Ώβ€‹ο»Ώβ€Œβ€‹β€Œβ€‹β€‹β€β€Œβ€Œβ€‹ο»Ώβ€‹ο»Ώβ€Œβ€‹β€Œβ€‹β€‹β€β€Œβ€Œβ€‹ο»Ώβ€‹β€β€‹ο»Ώβ€‹β€β€Œβ€‹β€β€β€‹ο»Ώβ€‹β€‹β€‹ο»Ώβ€Œο»Ώβ€Œο»Ώβ€β€β€‹β€ο»Ώβ€Œβ€Œβ€β€β€Œβ€Œβ€Œβ€‹β€β€Œβ€β€‹β€β€Œβ€ο»Ώβ€Œβ€Œβ€β€β€Œβ€Œβ€Œβ€‹β€‹β€Œβ€Œβ€Œβ€‹β€‹β€β€Œβ€Œβ€‹ο»Ώβ€‹β€β€‹ο»Ώβ€‹β€β€‹β€β€Œβ€Œβ€‹ο»Ώβ€Œβ€Œβ€Œβ€‹β€Œβ€‹β€‹β€ο»Ώβ€β€Œο»Ώβ€‹β€β€Œβ€β€β€Œβ€Œβ€β€‹ο»Ώβ€Œβ€β€β€‹β€Œβ€Œβ€Œβ€‹β€Œβ€β€Œβ€Œβ€Œο»Ώβ€β€‹β€Œο»Ώβ€Œβ€‹β€‹β€β€Œβ€Œβ€‹ο»Ώβ€Œβ€Œβ€Œβ€‹β€‹β€β€Œβ€Œο»Ώο»Ώβ€Œβ€β€ο»Ώβ€Œβ€β€Œβ€Œβ€Œο»Ώβ€β€Œβ€‹β€β€Œβ€Œβ€‹ο»Ώβ€‹ο»Ώβ€Œβ€‹β€Œβ€‹β€‹β€β€Œβ€Œβ€‹ο»Ώβ€‹ο»Ώβ€Œβ€‹β€Œβ€‹β€‹β€β€Œβ€Œβ€‹ο»Ώβ€‹β€β€‹ο»Ώβ€‹β€β€Œβ€‹β€‹β€Œβ€Œβ€Œβ€β€β€Œβ€‹β€Œβ€β€Œβ€β€Œβ€Œβ€Œο»Ώβ€‹β€β€Œο»Ώβ€‹ο»Ώβ€‹ο»Ώβ€‹β€β€Œβ€‹ο»Ώβ€Œβ€Œβ€β€ο»Ώβ€Œο»Ώβ€‹β€β€‹ο»Ώβ€β€Œβ€Œο»Ώβ€β€Œβ€‹β€β€Œβ€Œβ€‹ο»Ώβ€‹β€β€‹ο»Ώβ€‹β€β€‹β€β€Œβ€Œβ€‹ο»Ώβ€Œβ€Œβ€Œβ€‹β€Œβ€‹β€‹β€ο»Ώβ€β€Œβ€β€‹ο»Ώβ€Œβ€β€β€‹β€Œβ€β€β€Œβ€Œβ€ο»Ώβ€‹β€Œβ€β€Œβ€‹β€Œο»Ώβ€‹β€β€Œβ€β€Œβ€Œβ€Œβ€ο»Ώβ€β€‹β€β€Œβ€Œβ€‹ο»Ώβ€Œβ€Œβ€Œβ€‹β€‹β€β€Œβ€Œο»Ώο»Ώβ€Œβ€β€ο»Ώβ€Œβ€β€Œβ€Œβ€Œο»Ώβ€β€Œβ€‹β€β€Œβ€Œβ€‹ο»Ώβ€‹ο»Ώβ€Œβ€‹β€Œβ€‹β€‹β€β€Œβ€Œβ€‹ο»Ώβ€‹ο»Ώβ€Œβ€‹β€Œβ€‹β€‹β€β€Œβ€Œβ€‹ο»Ώβ€‹β€β€‹ο»Ώβ€‹β€β€Œβ€‹β€ο»Ώβ€Œβ€β€‹β€β€Œβ€Œβ€‹β€β€Œβ€ο»Ώο»Ώβ€Œβ€β€Œβ€Œβ€Œβ€‹β€‹β€Œβ€Œβ€ο»Ώβ€β€‹ο»Ώβ€‹β€Œβ€‹ο»Ώβ€‹β€‹β€Œο»Ώβ€‹β€‹β€Œο»Ώβ€β€‹β€‹β€ο»Ώβ€Œβ€‹β€β€Œβ€Œβ€‹ο»Ώβ€‹β€β€‹ο»Ώβ€‹β€β€‹β€β€Œβ€Œβ€‹ο»Ώβ€Œβ€Œβ€Œβ€‹β€Œβ€‹β€‹β€ο»Ώβ€β€Œο»Ώβ€Œβ€‹β€Œβ€β€Œβ€Œβ€Œο»Ώβ€β€‹β€Œο»Ώβ€Œβ€‹β€‹β€β€Œβ€β€Œο»Ώβ€‹β€‹β€Œβ€β€Œβ€Œβ€Œο»Ώβ€‹β€β€Œο»Ώβ€‹ο»Ώβ€Œο»Ώβ€‹β€‹β€Œβ€β€Œβ€Œβ€Œβ€β€‹ο»Ώβ€Œο»Ώβ€Œβ€‹β€Œβ€β€β€Œβ€Œο»Ώβ€Œβ€β€Œβ€β€Œβ€Œβ€‹ο»Ώο»Ώβ€Œβ€Œο»Ώβ€‹β€‹β€Œο»Ώβ€Œβ€Œβ€Œβ€β€‹β€β€Œβ€ο»Ώβ€‹β€Œβ€β€β€Œβ€Œο»Ώβ€‹ο»Ώβ€Œβ€β€β€‹β€Œβ€β€Œβ€Œβ€Œβ€β€Œβ€‹β€‹β€β€‹β€β€Œο»Ώο»Ώβ€Œfgetsβ€‹β€‹β€‹β€‹β€Œο»Ώβ€ο»Ώβ€‹β€β€‹β€β€Œβ€ο»Ώο»Ώβ€Œο»Ώβ€‹β€β€Œβ€β€β€Œβ€Œβ€β€Œο»Ώβ€Œβ€β€β€Œβ€Œβ€ο»Ώβ€β€‹β€β€‹β€β€‹ο»Ώβ€β€β€‹β€β€‹β€β€Œο»Ώβ€‹ο»Ώβ€Œβ€β€‹β€Œβ€Œβ€ο»Ώβ€β€Œβ€β€β€Œβ€Œο»Ώβ€Œβ€‹β€Œο»Ώβ€β€Œβ€‹β€ο»Ώβ€β€Œβ€β€β€Œβ€Œβ€ο»Ώο»Ώβ€‹β€β€‹β€β€‹β€ο»Ώβ€‹β€‹β€β€‹β€β€Œβ€β€β€‹β€Œο»Ώβ€‹β€β€Œβ€β€Œβ€Œβ€Œβ€β€Œβ€β€‹β€β€‹β€β€‹ο»Ώβ€β€β€‹β€β€‹β€β€Œβ€β€β€‹β€Œο»Ώβ€Œβ€‹β€Œο»Ώβ€Œβ€‹β€Œο»Ώβ€‹β€‹β€Œο»Ώβ€‹ο»Ώβ€‹ο»Ώβ€β€β€‹β€ο»Ώο»Ώβ€‹β€ο»Ώο»Ώβ€Œβ€β€β€Œβ€Œβ€ο»Ώβ€β€Œο»Ώβ€Œβ€‹β€Œβ€β€Œβ€Œβ€Œβ€ο»Ώβ€‹β€‹ο»Ώβ€Œβ€‹β€‹ο»Ώβ€Œο»Ώβ€‹ο»Ώβ€‹β€Œβ€‹β€ο»Ώβ€β€Œο»Ώβ€‹ο»Ώβ€Œβ€β€‹β€Œβ€Œβ€ο»Ώβ€β€Œβ€β€β€Œβ€Œο»Ώβ€Œβ€‹β€Œο»Ώβ€β€Œβ€‹β€ο»Ώβ€β€Œο»Ώβ€‹ο»Ώβ€Œο»Ώβ€Œβ€‹β€Œο»Ώβ€Œβ€Œβ€Œβ€β€Œβ€‹β€Œβ€β€β€Œβ€Œβ€ο»Ώο»Ώβ€‹β€ο»Ώο»Ώβ€Œβ€β€β€Œβ€Œβ€ο»Ώβ€β€Œο»Ώβ€Œβ€‹β€Œβ€β€Œβ€Œβ€Œβ€ο»Ώβ€β€Œο»Ώβ€Œβ€‹β€‹β€ο»Ώο»Ώβ€Œβ€β€Œβ€Œβ€Œβ€β€Œβ€‹β€Œβ€β€β€Œβ€Œο»Ώβ€Œβ€‹β€‹β€ο»Ώο»Ώβ€Œβ€ο»Ώβ€Œβ€Œβ€ο»Ώο»Ώβ€Œβ€β€Œβ€‹β€Œβ€β€Œβ€Œβ€‹ο»Ώο»Ώβ€Œβ€Œο»Ώβ€‹β€‹β€Œο»Ώβ€‹β€β€Œβ€β€Œβ€Œβ€Œο»Ώβ€‹ο»Ώβ€Œβ€β€Œβ€Œβ€Œβ€ο»Ώβ€β€Œο»Ώβ€Œβ€‹β€Œβ€β€‹β€Œβ€Œο»Ώβ€Œβ€‹β€Œβ€β€β€Œβ€Œβ€ο»Ώο»Ώβ€Œβ€ο»Ώβ€β€‹ο»Ώβ€ο»Ώβ€Œβ€β€β€Œβ€Œβ€β€Œβ€‹β€‹ο»Ώο»Ώβ€Œβ€Œβ€β€Œο»Ώβ€Œο»Ώβ€‹β€‹β€Œβ€β€ο»Ώβ€Œβ€Œβ€Œβ€β€Œβ€β€‹β€Œβ€Œο»Ώβ€Œβ€‹β€Œο»Ώβ€Œβ€Œβ€Œβ€β€Œβ€β€‹ο»Ώβ€Œβ€β€Œβ€Œβ€Œβ€Œβ€Œβ€ο»Ώβ€Œβ€Œβ€Œβ€‹β€Œβ€Œο»Ώβ€Œβ€β€Œο»Ώβ€Œβ€Œβ€Œβ€‹ο»Ώο»Ώβ€Œβ€ο»Ώβ€‹β€Œβ€β€Œβ€β€Œο»Ώβ€β€β€‹ο»Ώβ€Œβ€‹β€Œβ€ο»Ώβ€β€Œβ€‹β€Œο»Ώβ€Œβ€‹ο»Ώο»Ώβ€‹ο»Ώβ€ο»Ώβ€Œο»Ώβ€Œβ€‹β€Œο»Ώβ€β€Œβ€Œο»Ώβ€‹β€‹β€Œβ€β€Œβ€Œβ€‹ο»Ώο»Ώβ€Œβ€Œβ€β€‹β€β€Œβ€ο»Ώβ€‹β€Œβ€ο»Ώο»Ώβ€Œβ€β€Œο»Ώβ€‹ο»Ώβ€ο»Ώβ€Œο»Ώβ€‹β€‹β€Œβ€β€‹β€Œβ€Œο»Ώβ€Œβ€‹β€Œβ€β€β€‹β€‹ο»Ώο»Ώβ€Œβ€Œο»Ώβ€‹β€‹β€Œβ€β€‹β€Œβ€Œβ€β€Œο»Ώβ€Œβ€β€Œβ€Œβ€Œβ€‹β€‹β€β€Œο»Ώβ€Œβ€Œβ€Œβ€β€β€Œβ€Œβ€ο»Ώβ€‹β€Œβ€β€Œβ€‹β€Œβ€β€Œβ€Œβ€Œο»Ώβ€‹β€β€‹β€β€Œβ€Œβ€‹ο»Ώβ€Œβ€Œβ€Œβ€‹β€‹β€β€Œβ€Œο»Ώο»Ώβ€Œβ€β€ο»Ώβ€Œβ€β€Œβ€Œβ€Œο»Ώβ€β€Œβ€‹β€β€Œβ€Œβ€‹ο»Ώβ€‹ο»Ώβ€Œβ€‹β€Œβ€‹β€‹β€β€Œβ€Œβ€‹ο»Ώβ€‹ο»Ώβ€Œβ€‹β€Œβ€‹β€‹β€β€Œβ€Œβ€‹ο»Ώβ€‹β€β€‹ο»Ώβ€‹β€β€Œβ€‹β€β€β€‹ο»Ώβ€‹β€‹β€‹ο»Ώβ€Œο»Ώβ€Œο»Ώβ€β€β€‹β€ο»Ώβ€Œβ€Œβ€β€β€Œβ€Œβ€Œβ€‹β€β€Œβ€β€‹β€β€Œβ€ο»Ώβ€Œβ€Œβ€β€β€Œβ€Œβ€Œβ€‹β€‹β€Œβ€Œβ€Œβ€‹β€‹β€β€Œβ€Œβ€‹ο»Ώβ€‹β€β€‹ο»Ώβ€‹β€β€‹β€β€Œβ€Œβ€‹ο»Ώβ€Œβ€Œβ€Œβ€‹β€Œβ€‹β€‹β€ο»Ώβ€β€Œο»Ώβ€‹β€β€Œβ€β€β€Œβ€Œβ€β€‹ο»Ώβ€Œβ€β€β€‹β€Œβ€Œβ€Œβ€‹β€Œβ€β€Œβ€Œβ€Œο»Ώβ€β€‹β€Œο»Ώβ€Œβ€‹β€‹β€β€Œβ€Œβ€‹ο»Ώβ€Œβ€Œβ€Œβ€‹β€‹β€β€Œβ€Œο»Ώο»Ώβ€Œβ€β€ο»Ώβ€Œβ€β€Œβ€Œβ€Œο»Ώβ€β€Œβ€‹β€β€Œβ€Œβ€‹ο»Ώβ€‹ο»Ώβ€Œβ€‹β€Œβ€‹β€‹β€β€Œβ€Œβ€‹ο»Ώβ€‹ο»Ώβ€Œβ€‹β€Œβ€‹β€‹β€β€Œβ€Œβ€‹ο»Ώβ€‹β€β€‹ο»Ώβ€‹β€β€Œβ€‹β€‹β€Œβ€Œβ€Œβ€β€β€Œβ€‹β€Œβ€β€Œβ€β€Œβ€Œβ€Œο»Ώβ€‹β€β€Œο»Ώβ€‹ο»Ώβ€‹ο»Ώβ€‹β€β€Œβ€‹ο»Ώβ€Œβ€Œβ€β€ο»Ώβ€Œο»Ώβ€‹β€β€‹ο»Ώβ€β€Œβ€Œο»Ώβ€β€Œβ€‹β€β€Œβ€Œβ€‹ο»Ώβ€‹β€β€‹ο»Ώβ€‹β€β€‹β€β€Œβ€Œβ€‹ο»Ώβ€Œβ€Œβ€Œβ€‹β€Œβ€‹β€‹β€ο»Ώβ€β€Œβ€β€‹ο»Ώβ€Œβ€β€β€‹β€Œβ€β€β€Œβ€Œβ€ο»Ώβ€‹β€Œβ€β€Œβ€‹β€Œο»Ώβ€‹β€β€Œβ€β€Œβ€Œβ€Œβ€ο»Ώβ€β€‹β€β€Œβ€Œβ€‹ο»Ώβ€Œβ€Œβ€Œβ€‹β€‹β€β€Œβ€Œο»Ώο»Ώβ€Œβ€β€ο»Ώβ€Œβ€β€Œβ€Œβ€Œο»Ώβ€β€Œβ€‹β€β€Œβ€Œβ€‹ο»Ώβ€‹ο»Ώβ€Œβ€‹β€Œβ€‹β€‹β€β€Œβ€Œβ€‹ο»Ώβ€‹ο»Ώβ€Œβ€‹β€Œβ€‹β€‹β€β€Œβ€Œβ€‹ο»Ώβ€‹β€β€‹ο»Ώβ€‹β€β€Œο»Ώβ€β€‹β€Œβ€Œβ€Œβ€Œβ€Œβ€ο»Ώβ€Œβ€Œβ€‹ο»Ώο»Ώβ€Œο»Ώβ€Œβ€‹β€Œβ€‹β€β€‹β€Œβ€‹β€‹β€Œβ€Œβ€Œβ€Œβ€β€Œο»Ώβ€‹ο»Ώβ€Œβ€‹ο»Ώβ€Œβ€‹ο»Ώβ€‹β€Œβ€Œο»Ώβ€β€β€‹β€β€Œβ€Œβ€‹ο»Ώβ€‹β€β€‹ο»Ώβ€‹β€β€‹β€β€Œβ€Œβ€‹ο»Ώβ€Œβ€Œβ€Œβ€‹β€Œβ€‹β€‹β€ο»Ώβ€β€Œο»Ώβ€Œβ€‹β€Œβ€β€Œβ€Œβ€Œο»Ώβ€β€‹β€Œο»Ώβ€Œβ€‹β€‹ο»Ώο»Ώο»Ώβ€Œβ€β€‹β€β€Œβ€β€‹β€Œβ€Œο»Ώβ€‹ο»Ώβ€Œβ€β€Œβ€Œβ€Œβ€Œβ€Œβ€Œβ€Œο»Ώβ€‹β€β€Œβ€ο»Ώβ€‹β€‹ο»Ώο»Ώβ€Œβ€Œβ€β€β€‹β€Œο»Ώβ€Œβ€‹β€Œο»Ώβ€Œβ€‹β€Œο»Ώβ€‹β€‹β€Œο»Ώβ€‹ο»Ώβ€‹β€β€Œβ€Œβ€‹ο»Ώβ€‹ο»Ώβ€Œβ€‹β€‹β€Œβ€‹β€β€Œβ€Œβ€‹ο»Ώβ€‹β€β€Œβ€‹β€Œβ€β€‹β€β€Œβ€Œβ€‹ο»Ώβ€‹β€β€Œβ€‹β€Œβ€β€Œβ€β€β€Œβ€Œβ€ο»Ώβ€β€Œο»Ώβ€Œβ€‹β€Œβ€β€Œβ€Œβ€Œβ€ο»Ώβ€‹β€‹ο»Ώβ€Œβ€‹β€‹ο»Ώβ€Œο»Ώβ€‹ο»Ώβ€‹β€Œβ€‹β€ο»Ώβ€β€Œο»Ώβ€‹ο»Ώβ€Œβ€β€‹β€Œβ€Œβ€ο»Ώβ€β€Œβ€β€β€Œβ€Œο»Ώβ€Œβ€‹β€Œο»Ώβ€β€Œβ€‹β€ο»Ώβ€β€Œο»Ώβ€‹ο»Ώβ€Œο»Ώβ€Œβ€‹β€Œο»Ώβ€Œβ€Œβ€Œβ€β€Œβ€‹β€Œβ€β€β€Œβ€Œβ€ο»Ώο»Ώβ€‹β€β€Œβ€β€Œβ€β€β€Œβ€Œβ€β€Œβ€‹β€‹ο»Ώο»Ώβ€Œβ€Œβ€β€Œο»Ώβ€Œο»Ώβ€‹β€‹β€Œβ€β€ο»Ώβ€Œβ€Œβ€Œβ€β€Œβ€β€‹β€Œβ€Œο»Ώβ€Œβ€‹β€Œο»Ώβ€Œβ€Œβ€Œβ€β€Œβ€β€‹ο»Ώβ€Œβ€β€Œβ€Œβ€Œβ€Œβ€Œβ€ο»Ώβ€Œβ€Œβ€Œβ€‹β€Œβ€Œο»Ώβ€Œβ€β€Œο»Ώβ€Œβ€Œβ€Œβ€‹ο»Ώο»Ώβ€Œβ€ο»Ώβ€‹β€Œβ€β€Œβ€β€Œο»Ώβ€β€β€‹ο»Ώβ€Œβ€‹β€Œβ€ο»Ώβ€β€Œβ€‹β€Œο»Ώβ€Œβ€‹ο»Ώο»Ώβ€‹β€β€Œβ€β€Œο»Ώβ€Œβ€‹β€Œο»Ώβ€β€Œβ€Œο»Ώβ€‹β€‹β€Œβ€β€Œβ€Œβ€‹ο»Ώο»Ώβ€Œβ€Œβ€β€‹β€β€Œβ€ο»Ώβ€‹β€Œβ€ο»Ώο»Ώβ€Œβ€β€Œο»Ώβ€‹β€β€Œβ€β€Œο»Ώβ€‹β€‹β€Œβ€β€‹β€Œβ€Œο»Ώβ€Œβ€‹β€Œβ€β€β€‹β€‹ο»Ώο»Ώβ€Œβ€Œο»Ώβ€‹β€‹β€Œβ€β€‹β€Œβ€Œβ€β€Œο»Ώβ€Œβ€β€Œβ€Œβ€Œβ€‹β€‹β€β€Œο»Ώβ€Œβ€Œβ€Œβ€β€β€Œβ€Œβ€ο»Ώβ€‹β€Œβ€β€Œβ€‹β€Œβ€β€Œβ€Œβ€Œο»Ώβ€‹β€β€‹β€β€Œβ€Œβ€‹ο»Ώβ€Œβ€Œβ€Œβ€‹β€‹β€β€Œβ€Œο»Ώο»Ώβ€Œβ€β€ο»Ώβ€Œβ€β€Œβ€Œβ€Œο»Ώβ€β€Œβ€‹β€β€Œβ€Œβ€‹ο»Ώβ€‹ο»Ώβ€Œβ€‹β€Œβ€‹β€‹β€β€Œβ€Œβ€‹ο»Ώβ€‹ο»Ώβ€Œβ€‹β€Œβ€‹β€‹β€β€Œβ€Œβ€‹ο»Ώβ€‹β€β€‹ο»Ώβ€‹β€β€Œβ€‹β€β€β€‹ο»Ώβ€‹β€‹β€‹ο»Ώβ€Œο»Ώβ€Œο»Ώβ€β€β€‹β€ο»Ώβ€Œβ€Œβ€β€β€Œβ€Œβ€Œβ€‹β€β€Œβ€β€‹β€β€Œβ€ο»Ώβ€Œβ€Œβ€β€β€Œβ€Œβ€Œβ€‹β€‹β€Œβ€Œβ€Œβ€‹β€‹β€β€Œβ€Œβ€‹ο»Ώβ€‹β€β€‹ο»Ώβ€‹β€β€‹β€β€Œβ€Œβ€‹ο»Ώβ€Œβ€Œβ€Œβ€‹β€Œβ€‹β€‹β€ο»Ώβ€β€Œο»Ώβ€‹β€β€Œβ€β€β€Œβ€Œβ€β€‹ο»Ώβ€Œβ€β€β€‹β€Œβ€Œβ€Œβ€‹β€Œβ€β€Œβ€Œβ€Œο»Ώβ€β€‹β€Œο»Ώβ€Œβ€‹β€‹β€β€Œβ€Œβ€‹ο»Ώβ€Œβ€Œβ€Œβ€‹β€‹β€β€Œβ€Œο»Ώο»Ώβ€Œβ€β€ο»Ώβ€Œβ€β€Œβ€Œβ€Œο»Ώβ€β€Œβ€‹β€β€Œβ€Œβ€‹ο»Ώβ€‹ο»Ώβ€Œβ€‹β€Œβ€‹β€‹β€β€Œβ€Œβ€‹ο»Ώβ€‹ο»Ώβ€Œβ€‹β€Œβ€‹β€‹β€β€Œβ€Œβ€‹ο»Ώβ€‹β€β€‹ο»Ώβ€‹β€β€Œβ€‹β€‹β€Œβ€Œβ€Œβ€β€β€Œβ€‹β€Œβ€β€Œβ€β€Œβ€Œβ€Œο»Ώβ€‹β€β€Œο»Ώβ€‹ο»Ώβ€‹ο»Ώβ€‹β€β€Œβ€‹ο»Ώβ€Œβ€Œβ€β€ο»Ώβ€Œο»Ώβ€‹β€β€‹ο»Ώβ€β€Œβ€Œο»Ώβ€β€Œβ€‹β€β€Œβ€Œβ€‹ο»Ώβ€‹β€β€‹ο»Ώβ€‹β€β€‹β€β€Œβ€Œβ€‹ο»Ώβ€Œβ€Œβ€Œβ€‹β€Œβ€‹β€‹β€ο»Ώβ€β€Œβ€β€‹ο»Ώβ€Œβ€β€β€‹β€Œβ€β€β€Œβ€Œβ€ο»Ώβ€‹β€Œβ€β€Œβ€‹β€Œο»Ώβ€‹β€β€Œβ€β€Œβ€Œβ€Œβ€ο»Ώβ€β€‹β€β€Œβ€Œβ€‹ο»Ώβ€Œβ€Œβ€Œβ€‹β€‹β€β€Œβ€Œο»Ώο»Ώβ€Œβ€β€ο»Ώβ€Œβ€β€Œβ€Œβ€Œο»Ώβ€β€Œβ€‹β€β€Œβ€Œβ€‹ο»Ώβ€‹ο»Ώβ€Œβ€‹β€Œβ€‹β€‹β€β€Œβ€Œβ€‹ο»Ώβ€‹ο»Ώβ€Œβ€‹β€Œβ€‹β€‹β€β€Œβ€Œβ€‹ο»Ώβ€‹β€β€‹ο»Ώβ€‹β€β€Œο»Ώβ€β€‹β€Œβ€Œβ€Œβ€Œβ€Œβ€ο»Ώβ€Œβ€Œβ€‹ο»Ώο»Ώβ€Œο»Ώβ€Œβ€‹β€Œβ€‹β€β€‹β€Œβ€‹β€‹β€Œβ€Œβ€Œβ€Œβ€β€Œο»Ώβ€‹ο»Ώβ€Œβ€‹ο»Ώβ€Œβ€‹ο»Ώβ€‹β€Œβ€Œο»Ώβ€β€β€‹β€β€Œβ€Œβ€‹ο»Ώβ€‹β€β€‹ο»Ώβ€‹β€β€‹β€β€Œβ€Œβ€‹ο»Ώβ€Œβ€Œβ€Œβ€‹β€Œβ€‹β€‹β€ο»Ώβ€β€Œο»Ώβ€Œβ€‹β€Œβ€β€Œβ€Œβ€Œο»Ώβ€β€‹β€Œο»Ώβ€Œβ€‹β€‹β€β€Œβ€β€Œο»Ώβ€‹β€‹β€Œβ€β€Œβ€Œβ€Œο»Ώβ€‹β€β€Œο»Ώβ€‹ο»Ώβ€Œο»Ώβ€‹β€‹β€Œβ€β€Œβ€Œβ€Œβ€β€‹ο»Ώβ€Œο»Ώβ€Œβ€‹β€Œβ€β€β€Œβ€Œο»Ώβ€Œβ€β€Œβ€β€Œβ€Œβ€‹ο»Ώο»Ώβ€Œβ€Œο»Ώβ€‹β€‹β€Œο»Ώβ€Œβ€Œβ€Œβ€β€‹β€β€Œβ€ο»Ώβ€‹β€Œβ€β€β€Œβ€Œο»Ώβ€‹ο»Ώβ€Œβ€β€β€‹β€Œβ€β€Œβ€Œβ€Œβ€β€Œβ€‹β€‹β€β€‹β€β€Œο»Ώο»Ώβ€Œ and β€‹β€‹β€‹β€‹β€Œο»Ώβ€ο»Ώβ€‹β€β€‹β€β€Œβ€ο»Ώο»Ώβ€Œο»Ώβ€‹β€β€Œβ€β€β€Œβ€Œβ€β€Œο»Ώβ€Œβ€β€β€Œβ€Œβ€ο»Ώβ€β€‹β€β€‹β€β€‹ο»Ώβ€β€β€‹β€β€‹β€β€Œο»Ώβ€‹ο»Ώβ€Œβ€β€‹β€Œβ€Œβ€ο»Ώβ€β€Œβ€β€β€Œβ€Œο»Ώβ€Œβ€‹β€Œο»Ώβ€β€Œβ€‹β€ο»Ώβ€β€Œβ€β€β€Œβ€Œβ€ο»Ώο»Ώβ€‹β€β€‹β€β€‹β€ο»Ώβ€‹β€‹β€β€‹β€β€Œβ€β€β€‹β€Œο»Ώβ€‹β€β€Œβ€β€Œβ€Œβ€Œβ€β€Œβ€β€‹β€β€‹β€β€‹ο»Ώβ€β€β€‹β€β€‹β€β€Œβ€β€β€‹β€Œο»Ώβ€Œβ€‹β€Œο»Ώβ€Œβ€‹β€Œο»Ώβ€‹β€‹β€Œο»Ώβ€‹ο»Ώβ€‹ο»Ώβ€β€β€‹β€ο»Ώο»Ώβ€‹β€ο»Ώο»Ώβ€Œβ€β€β€Œβ€Œβ€ο»Ώβ€β€Œο»Ώβ€Œβ€‹β€Œβ€β€Œβ€Œβ€Œβ€ο»Ώβ€‹β€‹ο»Ώβ€Œβ€‹β€‹ο»Ώβ€Œο»Ώβ€‹ο»Ώβ€‹β€Œβ€‹β€ο»Ώβ€β€Œο»Ώβ€‹ο»Ώβ€Œβ€β€‹β€Œβ€Œβ€ο»Ώβ€β€Œβ€β€β€Œβ€Œο»Ώβ€Œβ€‹β€Œο»Ώβ€β€Œβ€‹β€ο»Ώβ€β€Œο»Ώβ€‹ο»Ώβ€Œο»Ώβ€Œβ€‹β€Œο»Ώβ€Œβ€Œβ€Œβ€β€Œβ€‹β€Œβ€β€β€Œβ€Œβ€ο»Ώο»Ώβ€‹β€ο»Ώο»Ώβ€Œβ€β€β€Œβ€Œβ€ο»Ώβ€β€Œο»Ώβ€Œβ€‹β€Œβ€β€Œβ€Œβ€Œβ€ο»Ώβ€β€Œο»Ώβ€Œβ€‹β€‹β€ο»Ώο»Ώβ€Œβ€β€Œβ€Œβ€Œβ€β€Œβ€‹β€Œβ€β€β€Œβ€Œο»Ώβ€Œβ€‹β€‹β€ο»Ώο»Ώβ€Œβ€ο»Ώβ€Œβ€Œβ€ο»Ώο»Ώβ€Œβ€β€Œβ€‹β€Œβ€β€Œβ€Œβ€‹ο»Ώο»Ώβ€Œβ€Œο»Ώβ€‹β€‹β€Œο»Ώβ€‹β€β€Œβ€β€Œβ€Œβ€Œο»Ώβ€‹ο»Ώβ€Œβ€β€Œβ€Œβ€Œβ€ο»Ώβ€β€Œο»Ώβ€Œβ€‹β€Œβ€β€‹β€Œβ€Œο»Ώβ€Œβ€‹β€Œβ€β€β€Œβ€Œβ€ο»Ώο»Ώβ€Œβ€ο»Ώβ€β€‹ο»Ώβ€ο»Ώβ€Œβ€β€β€Œβ€Œβ€β€Œβ€‹β€‹ο»Ώο»Ώβ€Œβ€Œβ€β€Œο»Ώβ€Œο»Ώβ€‹β€‹β€Œβ€β€ο»Ώβ€Œβ€Œβ€Œβ€β€Œβ€β€‹β€Œβ€Œο»Ώβ€Œβ€‹β€Œο»Ώβ€Œβ€Œβ€Œβ€β€Œβ€β€‹ο»Ώβ€Œβ€β€Œβ€Œβ€Œβ€Œβ€Œβ€ο»Ώβ€Œβ€Œβ€Œβ€‹β€Œβ€Œο»Ώβ€Œβ€β€Œο»Ώβ€Œβ€Œβ€Œβ€‹ο»Ώο»Ώβ€Œβ€ο»Ώβ€‹β€Œβ€β€Œβ€β€Œο»Ώβ€β€β€‹ο»Ώβ€Œβ€‹β€Œβ€ο»Ώβ€β€Œβ€‹β€Œο»Ώβ€Œβ€‹ο»Ώο»Ώβ€‹ο»Ώβ€ο»Ώβ€Œο»Ώβ€Œβ€‹β€Œο»Ώβ€β€Œβ€Œο»Ώβ€‹β€‹β€Œβ€β€Œβ€Œβ€‹ο»Ώο»Ώβ€Œβ€Œβ€β€‹β€β€Œβ€ο»Ώβ€‹β€Œβ€ο»Ώο»Ώβ€Œβ€β€Œο»Ώβ€‹ο»Ώβ€ο»Ώβ€Œο»Ώβ€‹β€‹β€Œβ€β€‹β€Œβ€Œο»Ώβ€Œβ€‹β€Œβ€β€β€‹β€‹ο»Ώο»Ώβ€Œβ€Œο»Ώβ€‹β€‹β€Œβ€β€‹β€Œβ€Œβ€β€Œο»Ώβ€Œβ€β€Œβ€Œβ€Œβ€‹β€‹β€β€Œο»Ώβ€Œβ€Œβ€Œβ€β€β€Œβ€Œβ€ο»Ώβ€‹β€Œβ€β€Œβ€‹β€Œβ€β€Œβ€Œβ€Œο»Ώβ€‹β€β€‹β€β€Œβ€Œβ€‹ο»Ώβ€Œβ€Œβ€Œβ€‹β€‹β€β€Œβ€Œο»Ώο»Ώβ€Œβ€β€ο»Ώβ€Œβ€β€Œβ€Œβ€Œο»Ώβ€β€Œβ€‹β€β€Œβ€Œβ€‹ο»Ώβ€‹ο»Ώβ€Œβ€‹β€Œβ€‹β€‹β€β€Œβ€Œβ€‹ο»Ώβ€‹ο»Ώβ€Œβ€‹β€Œβ€‹β€‹β€β€Œβ€Œβ€‹ο»Ώβ€‹β€β€‹ο»Ώβ€‹β€β€Œβ€‹β€β€β€‹ο»Ώβ€‹β€‹β€‹ο»Ώβ€Œο»Ώβ€Œο»Ώβ€β€β€‹β€ο»Ώβ€Œβ€Œβ€β€β€Œβ€Œβ€Œβ€‹β€β€Œβ€β€‹β€β€Œβ€ο»Ώβ€Œβ€Œβ€β€β€Œβ€Œβ€Œβ€‹β€‹β€Œβ€Œβ€Œβ€‹β€‹β€β€Œβ€Œβ€‹ο»Ώβ€‹β€β€‹ο»Ώβ€‹β€β€‹β€β€Œβ€Œβ€‹ο»Ώβ€Œβ€Œβ€Œβ€‹β€Œβ€‹β€‹β€ο»Ώβ€β€Œο»Ώβ€‹β€β€Œβ€β€β€Œβ€Œβ€β€‹ο»Ώβ€Œβ€β€β€‹β€Œβ€Œβ€Œβ€‹β€Œβ€β€Œβ€Œβ€Œο»Ώβ€β€‹β€Œο»Ώβ€Œβ€‹β€‹β€β€Œβ€Œβ€‹ο»Ώβ€Œβ€Œβ€Œβ€‹β€‹β€β€Œβ€Œο»Ώο»Ώβ€Œβ€β€ο»Ώβ€Œβ€β€Œβ€Œβ€Œο»Ώβ€β€Œβ€‹β€β€Œβ€Œβ€‹ο»Ώβ€‹ο»Ώβ€Œβ€‹β€Œβ€‹β€‹β€β€Œβ€Œβ€‹ο»Ώβ€‹ο»Ώβ€Œβ€‹β€Œβ€‹β€‹β€β€Œβ€Œβ€‹ο»Ώβ€‹β€β€‹ο»Ώβ€‹β€β€Œβ€‹β€‹β€Œβ€Œβ€Œβ€β€β€Œβ€‹β€Œβ€β€Œβ€β€Œβ€Œβ€Œο»Ώβ€‹β€β€Œο»Ώβ€‹ο»Ώβ€‹ο»Ώβ€‹β€β€Œβ€‹ο»Ώβ€Œβ€Œβ€β€ο»Ώβ€Œο»Ώβ€‹β€β€‹ο»Ώβ€β€Œβ€Œο»Ώβ€β€Œβ€‹β€β€Œβ€Œβ€‹ο»Ώβ€‹β€β€‹ο»Ώβ€‹β€β€‹β€β€Œβ€Œβ€‹ο»Ώβ€Œβ€Œβ€Œβ€‹β€Œβ€‹β€‹β€ο»Ώβ€β€Œβ€β€‹ο»Ώβ€Œβ€β€β€‹β€Œβ€β€β€Œβ€Œβ€ο»Ώβ€‹β€Œβ€β€Œβ€‹β€Œο»Ώβ€‹β€β€Œβ€β€Œβ€Œβ€Œβ€ο»Ώβ€β€‹β€β€Œβ€Œβ€‹ο»Ώβ€Œβ€Œβ€Œβ€‹β€‹β€β€Œβ€Œο»Ώο»Ώβ€Œβ€β€ο»Ώβ€Œβ€β€Œβ€Œβ€Œο»Ώβ€β€Œβ€‹β€β€Œβ€Œβ€‹ο»Ώβ€‹ο»Ώβ€Œβ€‹β€Œβ€‹β€‹β€β€Œβ€Œβ€‹ο»Ώβ€‹ο»Ώβ€Œβ€‹β€Œβ€‹β€‹β€β€Œβ€Œβ€‹ο»Ώβ€‹β€β€‹ο»Ώβ€‹β€β€Œβ€‹β€β€‹β€‹ο»Ώβ€‹β€‹β€Œο»Ώβ€‹β€‹β€Œβ€Œβ€β€‹β€Œβ€‹β€ο»Ώβ€Œβ€β€ο»Ώβ€Œβ€Œβ€β€β€Œβ€β€‹ο»Ώβ€Œβ€Œβ€‹β€‹β€‹ο»Ώβ€‹β€‹β€Œβ€Œβ€‹ο»Ώβ€Œβ€‹β€Œβ€β€‹β€β€Œβ€Œβ€‹ο»Ώβ€‹β€β€‹ο»Ώβ€‹β€β€‹β€β€Œβ€Œβ€‹ο»Ώβ€Œβ€Œβ€Œβ€‹β€Œβ€‹β€‹β€ο»Ώβ€β€Œο»Ώβ€Œβ€‹β€Œβ€β€Œβ€Œβ€Œο»Ώβ€β€‹β€Œο»Ώβ€Œβ€‹β€‹ο»Ώο»Ώο»Ώβ€Œβ€β€‹β€β€Œβ€β€‹β€Œβ€Œο»Ώβ€‹ο»Ώβ€Œβ€β€Œβ€Œβ€Œβ€Œβ€Œβ€Œβ€Œο»Ώβ€‹β€β€Œβ€ο»Ώβ€‹β€‹ο»Ώο»Ώβ€Œβ€Œβ€β€β€‹β€Œο»Ώβ€Œβ€‹β€Œο»Ώβ€Œβ€‹β€Œο»Ώβ€‹β€‹β€Œο»Ώβ€‹ο»Ώβ€‹β€β€Œβ€Œβ€‹ο»Ώβ€‹ο»Ώβ€Œβ€‹β€‹β€Œβ€‹β€β€Œβ€Œβ€‹ο»Ώβ€‹β€β€Œβ€‹β€Œβ€β€‹β€β€Œβ€Œβ€‹ο»Ώβ€‹β€β€Œβ€‹β€Œβ€β€Œβ€β€β€Œβ€Œβ€ο»Ώβ€β€Œο»Ώβ€Œβ€‹β€Œβ€β€Œβ€Œβ€Œβ€ο»Ώβ€‹β€‹ο»Ώβ€Œβ€‹β€‹ο»Ώβ€Œο»Ώβ€‹ο»Ώβ€‹β€Œβ€‹β€ο»Ώβ€β€Œο»Ώβ€‹ο»Ώβ€Œβ€β€‹β€Œβ€Œβ€ο»Ώβ€β€Œβ€β€β€Œβ€Œο»Ώβ€Œβ€‹β€Œο»Ώβ€β€Œβ€‹β€ο»Ώβ€β€Œο»Ώβ€‹ο»Ώβ€Œο»Ώβ€Œβ€‹β€Œο»Ώβ€Œβ€Œβ€Œβ€β€Œβ€‹β€Œβ€β€β€Œβ€Œβ€ο»Ώο»Ώβ€‹β€β€Œβ€β€Œβ€β€β€Œβ€Œβ€β€Œβ€‹β€‹ο»Ώο»Ώβ€Œβ€Œβ€β€Œο»Ώβ€Œο»Ώβ€‹β€‹β€Œβ€β€ο»Ώβ€Œβ€Œβ€Œβ€β€Œβ€β€‹β€Œβ€Œο»Ώβ€Œβ€‹β€Œο»Ώβ€Œβ€Œβ€Œβ€β€Œβ€β€‹ο»Ώβ€Œβ€β€Œβ€Œβ€Œβ€Œβ€Œβ€ο»Ώβ€Œβ€Œβ€Œβ€‹β€Œβ€Œο»Ώβ€Œβ€β€Œο»Ώβ€Œβ€Œβ€Œβ€‹ο»Ώο»Ώβ€Œβ€ο»Ώβ€‹β€Œβ€β€Œβ€β€Œο»Ώβ€β€β€‹ο»Ώβ€Œβ€‹β€Œβ€ο»Ώβ€β€Œβ€‹β€Œο»Ώβ€Œβ€‹ο»Ώο»Ώβ€‹β€β€Œβ€β€Œο»Ώβ€Œβ€‹β€Œο»Ώβ€β€Œβ€Œο»Ώβ€‹β€‹β€Œβ€β€Œβ€Œβ€‹ο»Ώο»Ώβ€Œβ€Œβ€β€‹β€β€Œβ€ο»Ώβ€‹β€Œβ€ο»Ώο»Ώβ€Œβ€β€Œο»Ώβ€‹β€β€Œβ€β€Œο»Ώβ€‹β€‹β€Œβ€β€‹β€Œβ€Œο»Ώβ€Œβ€‹β€Œβ€β€β€‹β€‹ο»Ώο»Ώβ€Œβ€Œο»Ώβ€‹β€‹β€Œβ€β€‹β€Œβ€Œβ€β€Œο»Ώβ€Œβ€β€Œβ€Œβ€Œβ€‹β€‹β€β€Œο»Ώβ€Œβ€Œβ€Œβ€β€β€Œβ€Œβ€ο»Ώβ€‹β€Œβ€β€Œβ€‹β€Œβ€β€Œβ€Œβ€Œο»Ώβ€‹β€β€‹β€β€Œβ€Œβ€‹ο»Ώβ€Œβ€Œβ€Œβ€‹β€‹β€β€Œβ€Œο»Ώο»Ώβ€Œβ€β€ο»Ώβ€Œβ€β€Œβ€Œβ€Œο»Ώβ€β€Œβ€‹β€β€Œβ€Œβ€‹ο»Ώβ€‹ο»Ώβ€Œβ€‹β€Œβ€‹β€‹β€β€Œβ€Œβ€‹ο»Ώβ€‹ο»Ώβ€Œβ€‹β€Œβ€‹β€‹β€β€Œβ€Œβ€‹ο»Ώβ€‹β€β€‹ο»Ώβ€‹β€β€Œβ€‹β€β€β€‹ο»Ώβ€‹β€‹β€‹ο»Ώβ€Œο»Ώβ€Œο»Ώβ€β€β€‹β€ο»Ώβ€Œβ€Œβ€β€β€Œβ€Œβ€Œβ€‹β€β€Œβ€β€‹β€β€Œβ€ο»Ώβ€Œβ€Œβ€β€β€Œβ€Œβ€Œβ€‹β€‹β€Œβ€Œβ€Œβ€‹β€‹β€β€Œβ€Œβ€‹ο»Ώβ€‹β€β€‹ο»Ώβ€‹β€β€‹β€β€Œβ€Œβ€‹ο»Ώβ€Œβ€Œβ€Œβ€‹β€Œβ€‹β€‹β€ο»Ώβ€β€Œο»Ώβ€‹β€β€Œβ€β€β€Œβ€Œβ€β€‹ο»Ώβ€Œβ€β€β€‹β€Œβ€Œβ€Œβ€‹β€Œβ€β€Œβ€Œβ€Œο»Ώβ€β€‹β€Œο»Ώβ€Œβ€‹β€‹β€β€Œβ€Œβ€‹ο»Ώβ€Œβ€Œβ€Œβ€‹β€‹β€β€Œβ€Œο»Ώο»Ώβ€Œβ€β€ο»Ώβ€Œβ€β€Œβ€Œβ€Œο»Ώβ€β€Œβ€‹β€β€Œβ€Œβ€‹ο»Ώβ€‹ο»Ώβ€Œβ€‹β€Œβ€‹β€‹β€β€Œβ€Œβ€‹ο»Ώβ€‹ο»Ώβ€Œβ€‹β€Œβ€‹β€‹β€β€Œβ€Œβ€‹ο»Ώβ€‹β€β€‹ο»Ώβ€‹β€β€Œβ€‹β€‹β€Œβ€Œβ€Œβ€β€β€Œβ€‹β€Œβ€β€Œβ€β€Œβ€Œβ€Œο»Ώβ€‹β€β€Œο»Ώβ€‹ο»Ώβ€‹ο»Ώβ€‹β€β€Œβ€‹ο»Ώβ€Œβ€Œβ€β€ο»Ώβ€Œο»Ώβ€‹β€β€‹ο»Ώβ€β€Œβ€Œο»Ώβ€β€Œβ€‹β€β€Œβ€Œβ€‹ο»Ώβ€‹β€β€‹ο»Ώβ€‹β€β€‹β€β€Œβ€Œβ€‹ο»Ώβ€Œβ€Œβ€Œβ€‹β€Œβ€‹β€‹β€ο»Ώβ€β€Œβ€β€‹ο»Ώβ€Œβ€β€β€‹β€Œβ€β€β€Œβ€Œβ€ο»Ώβ€‹β€Œβ€β€Œβ€‹β€Œο»Ώβ€‹β€β€Œβ€β€Œβ€Œβ€Œβ€ο»Ώβ€β€‹β€β€Œβ€Œβ€‹ο»Ώβ€Œβ€Œβ€Œβ€‹β€‹β€β€Œβ€Œο»Ώο»Ώβ€Œβ€β€ο»Ώβ€Œβ€β€Œβ€Œβ€Œο»Ώβ€β€Œβ€‹β€β€Œβ€Œβ€‹ο»Ώβ€‹ο»Ώβ€Œβ€‹β€Œβ€‹β€‹β€β€Œβ€Œβ€‹ο»Ώβ€‹ο»Ώβ€Œβ€‹β€Œβ€‹β€‹β€β€Œβ€Œβ€‹ο»Ώβ€‹β€β€‹ο»Ώβ€‹β€β€Œβ€‹β€β€‹β€‹ο»Ώβ€‹β€‹β€Œο»Ώβ€‹β€‹β€Œβ€Œβ€β€‹β€Œβ€‹β€ο»Ώβ€Œβ€β€ο»Ώβ€Œβ€Œβ€β€β€Œβ€β€‹ο»Ώβ€Œβ€Œβ€‹β€‹β€‹ο»Ώβ€‹β€‹β€Œβ€Œβ€‹ο»Ώβ€Œβ€‹β€Œβ€β€‹β€β€Œβ€Œβ€‹ο»Ώβ€‹β€β€‹ο»Ώβ€‹β€β€‹β€β€Œβ€Œβ€‹ο»Ώβ€Œβ€Œβ€Œβ€‹β€Œβ€‹β€‹β€ο»Ώβ€β€Œο»Ώβ€Œβ€‹β€Œβ€β€Œβ€Œβ€Œο»Ώβ€β€‹β€Œο»Ώβ€Œβ€‹β€‹β€β€Œβ€β€Œο»Ώβ€‹β€‹β€Œβ€β€Œβ€Œβ€Œο»Ώβ€‹β€β€Œο»Ώβ€‹ο»Ώβ€Œο»Ώβ€‹β€‹β€Œβ€β€Œβ€Œβ€Œβ€β€‹ο»Ώβ€Œο»Ώβ€Œβ€‹β€Œβ€β€β€Œβ€Œο»Ώβ€Œβ€β€Œβ€β€Œβ€Œβ€‹ο»Ώο»Ώβ€Œβ€Œο»Ώβ€‹β€‹β€Œο»Ώβ€Œβ€Œβ€Œβ€β€‹β€β€Œβ€ο»Ώβ€‹β€Œβ€β€β€Œβ€Œο»Ώβ€‹ο»Ώβ€Œβ€β€β€‹β€Œβ€β€Œβ€Œβ€Œβ€β€Œβ€‹β€‹β€β€‹β€β€Œο»Ώο»Ώβ€Œlocal_a8β€‹β€‹β€‹β€‹β€Œο»Ώβ€ο»Ώβ€‹β€β€‹β€β€Œβ€ο»Ώο»Ώβ€Œο»Ώβ€‹β€β€Œβ€β€β€Œβ€Œβ€β€Œο»Ώβ€Œβ€β€β€Œβ€Œβ€ο»Ώβ€β€‹β€β€‹β€β€‹ο»Ώβ€β€β€‹β€β€‹β€β€Œο»Ώβ€‹ο»Ώβ€Œβ€β€‹β€Œβ€Œβ€ο»Ώβ€β€Œβ€β€β€Œβ€Œο»Ώβ€Œβ€‹β€Œο»Ώβ€β€Œβ€‹β€ο»Ώβ€β€Œβ€β€β€Œβ€Œβ€ο»Ώο»Ώβ€‹β€β€‹β€β€‹β€ο»Ώβ€‹β€‹β€β€‹β€β€Œβ€β€β€‹β€Œο»Ώβ€‹β€β€Œβ€β€Œβ€Œβ€Œβ€β€Œβ€β€‹β€β€‹β€β€‹ο»Ώβ€β€β€‹β€β€‹β€β€Œβ€β€β€‹β€Œο»Ώβ€Œβ€‹β€Œο»Ώβ€Œβ€‹β€Œο»Ώβ€‹β€‹β€Œο»Ώβ€‹ο»Ώβ€‹ο»Ώβ€β€β€‹β€ο»Ώο»Ώβ€‹β€ο»Ώο»Ώβ€Œβ€β€β€Œβ€Œβ€ο»Ώβ€β€Œο»Ώβ€Œβ€‹β€Œβ€β€Œβ€Œβ€Œβ€ο»Ώβ€‹β€‹ο»Ώβ€Œβ€‹β€‹ο»Ώβ€Œο»Ώβ€‹ο»Ώβ€‹β€Œβ€‹β€ο»Ώβ€β€Œο»Ώβ€‹ο»Ώβ€Œβ€β€‹β€Œβ€Œβ€ο»Ώβ€β€Œβ€β€β€Œβ€Œο»Ώβ€Œβ€‹β€Œο»Ώβ€β€Œβ€‹β€ο»Ώβ€β€Œο»Ώβ€‹ο»Ώβ€Œο»Ώβ€Œβ€‹β€Œο»Ώβ€Œβ€Œβ€Œβ€β€Œβ€‹β€Œβ€β€β€Œβ€Œβ€ο»Ώο»Ώβ€‹β€ο»Ώο»Ώβ€Œβ€β€β€Œβ€Œβ€ο»Ώβ€β€Œο»Ώβ€Œβ€‹β€Œβ€β€Œβ€Œβ€Œβ€ο»Ώβ€β€Œο»Ώβ€Œβ€‹β€‹β€ο»Ώο»Ώβ€Œβ€β€Œβ€Œβ€Œβ€β€Œβ€‹β€Œβ€β€β€Œβ€Œο»Ώβ€Œβ€‹β€‹β€ο»Ώο»Ώβ€Œβ€ο»Ώβ€Œβ€Œβ€ο»Ώο»Ώβ€Œβ€β€Œβ€‹β€Œβ€β€Œβ€Œβ€‹ο»Ώο»Ώβ€Œβ€Œο»Ώβ€‹β€‹β€Œο»Ώβ€‹β€β€Œβ€β€Œβ€Œβ€Œο»Ώβ€‹ο»Ώβ€Œβ€β€Œβ€Œβ€Œβ€ο»Ώβ€β€Œο»Ώβ€Œβ€‹β€Œβ€β€‹β€Œβ€Œο»Ώβ€Œβ€‹β€Œβ€β€β€Œβ€Œβ€ο»Ώο»Ώβ€Œβ€ο»Ώβ€β€‹ο»Ώβ€ο»Ώβ€Œβ€β€β€Œβ€Œβ€β€Œβ€‹β€‹ο»Ώο»Ώβ€Œβ€Œβ€β€Œο»Ώβ€Œο»Ώβ€‹β€‹β€Œβ€β€ο»Ώβ€Œβ€Œβ€Œβ€β€Œβ€β€‹β€Œβ€Œο»Ώβ€Œβ€‹β€Œο»Ώβ€Œβ€Œβ€Œβ€β€Œβ€β€‹ο»Ώβ€Œβ€β€Œβ€Œβ€Œβ€Œβ€Œβ€ο»Ώβ€Œβ€Œβ€Œβ€‹β€Œβ€Œο»Ώβ€Œβ€β€Œο»Ώβ€Œβ€Œβ€Œβ€‹ο»Ώο»Ώβ€Œβ€ο»Ώβ€‹β€Œβ€β€Œβ€β€Œο»Ώβ€β€β€‹ο»Ώβ€Œβ€‹β€Œβ€ο»Ώβ€β€Œβ€‹β€Œο»Ώβ€Œβ€‹ο»Ώο»Ώβ€‹ο»Ώβ€ο»Ώβ€Œο»Ώβ€Œβ€‹β€Œο»Ώβ€β€Œβ€Œο»Ώβ€‹β€‹β€Œβ€β€Œβ€Œβ€‹ο»Ώο»Ώβ€Œβ€Œβ€β€‹β€β€Œβ€ο»Ώβ€‹β€Œβ€ο»Ώο»Ώβ€Œβ€β€Œο»Ώβ€‹ο»Ώβ€ο»Ώβ€Œο»Ώβ€‹β€‹β€Œβ€β€‹β€Œβ€Œο»Ώβ€Œβ€‹β€Œβ€β€β€‹β€‹ο»Ώο»Ώβ€Œβ€Œο»Ώβ€‹β€‹β€Œβ€β€‹β€Œβ€Œβ€β€Œο»Ώβ€Œβ€β€Œβ€Œβ€Œβ€‹β€‹β€β€Œο»Ώβ€Œβ€Œβ€Œβ€β€β€Œβ€Œβ€ο»Ώβ€‹β€Œβ€β€Œβ€‹β€Œβ€β€Œβ€Œβ€Œο»Ώβ€‹β€β€‹β€β€Œβ€Œβ€‹ο»Ώβ€Œβ€Œβ€Œβ€‹β€‹β€β€Œβ€Œο»Ώο»Ώβ€Œβ€β€ο»Ώβ€Œβ€β€Œβ€Œβ€Œο»Ώβ€β€Œβ€‹β€β€Œβ€Œβ€‹ο»Ώβ€‹ο»Ώβ€Œβ€‹β€Œβ€‹β€‹β€β€Œβ€Œβ€‹ο»Ώβ€‹ο»Ώβ€Œβ€‹β€Œβ€‹β€‹β€β€Œβ€Œβ€‹ο»Ώβ€‹β€β€‹ο»Ώβ€‹β€β€Œβ€‹β€β€β€‹ο»Ώβ€‹β€‹β€‹ο»Ώβ€Œο»Ώβ€Œο»Ώβ€β€β€‹β€ο»Ώβ€Œβ€Œβ€β€β€Œβ€Œβ€Œβ€‹β€β€Œβ€β€‹β€β€Œβ€ο»Ώβ€Œβ€Œβ€β€β€Œβ€Œβ€Œβ€‹β€‹β€Œβ€Œβ€Œβ€‹β€‹β€β€Œβ€Œβ€‹ο»Ώβ€‹β€β€‹ο»Ώβ€‹β€β€‹β€β€Œβ€Œβ€‹ο»Ώβ€Œβ€Œβ€Œβ€‹β€Œβ€‹β€‹β€ο»Ώβ€β€Œο»Ώβ€‹β€β€Œβ€β€β€Œβ€Œβ€β€‹ο»Ώβ€Œβ€β€β€‹β€Œβ€Œβ€Œβ€‹β€Œβ€β€Œβ€Œβ€Œο»Ώβ€β€‹β€Œο»Ώβ€Œβ€‹β€‹β€β€Œβ€Œβ€‹ο»Ώβ€Œβ€Œβ€Œβ€‹β€‹β€β€Œβ€Œο»Ώο»Ώβ€Œβ€β€ο»Ώβ€Œβ€β€Œβ€Œβ€Œο»Ώβ€β€Œβ€‹β€β€Œβ€Œβ€‹ο»Ώβ€‹ο»Ώβ€Œβ€‹β€Œβ€‹β€‹β€β€Œβ€Œβ€‹ο»Ώβ€‹ο»Ώβ€Œβ€‹β€Œβ€‹β€‹β€β€Œβ€Œβ€‹ο»Ώβ€‹β€β€‹ο»Ώβ€‹β€β€Œβ€‹β€‹β€Œβ€Œβ€Œβ€β€β€Œβ€‹β€Œβ€β€Œβ€β€Œβ€Œβ€Œο»Ώβ€‹β€β€Œο»Ώβ€‹ο»Ώβ€‹ο»Ώβ€‹β€β€Œβ€‹ο»Ώβ€Œβ€Œβ€β€ο»Ώβ€Œο»Ώβ€‹β€β€‹ο»Ώβ€β€Œβ€Œο»Ώβ€β€Œβ€‹β€β€Œβ€Œβ€‹ο»Ώβ€‹β€β€‹ο»Ώβ€‹β€β€‹β€β€Œβ€Œβ€‹ο»Ώβ€Œβ€Œβ€Œβ€‹β€Œβ€‹β€‹β€ο»Ώβ€β€Œβ€β€‹ο»Ώβ€Œβ€β€β€‹β€Œβ€β€β€Œβ€Œβ€ο»Ώβ€‹β€Œβ€β€Œβ€‹β€Œο»Ώβ€‹β€β€Œβ€β€Œβ€Œβ€Œβ€ο»Ώβ€β€‹β€β€Œβ€Œβ€‹ο»Ώβ€Œβ€Œβ€Œβ€‹β€‹β€β€Œβ€Œο»Ώο»Ώβ€Œβ€β€ο»Ώβ€Œβ€β€Œβ€Œβ€Œο»Ώβ€β€Œβ€‹β€β€Œβ€Œβ€‹ο»Ώβ€‹ο»Ώβ€Œβ€‹β€Œβ€‹β€‹β€β€Œβ€Œβ€‹ο»Ώβ€‹ο»Ώβ€Œβ€‹β€Œβ€‹β€‹β€β€Œβ€Œβ€‹ο»Ώβ€‹β€β€‹ο»Ώβ€‹β€β€Œβ€ο»Ώβ€‹β€Œβ€‹β€Œβ€‹β€Œο»Ώβ€Œβ€‹β€Œβ€Œβ€‹ο»Ώβ€Œβ€Œβ€β€β€Œο»Ώβ€Œβ€Œβ€Œο»Ώβ€Œβ€‹β€‹ο»Ώβ€‹β€β€‹ο»Ώβ€‹β€β€Œβ€ο»Ώβ€β€Œβ€‹β€ο»Ώβ€Œβ€β€Œβ€‹β€‹β€β€Œβ€Œβ€‹ο»Ώβ€‹β€β€‹ο»Ώβ€‹β€β€‹β€β€Œβ€Œβ€‹ο»Ώβ€Œβ€Œβ€Œβ€‹β€Œβ€‹β€‹β€ο»Ώβ€β€Œο»Ώβ€Œβ€‹β€Œβ€β€Œβ€Œβ€Œο»Ώβ€β€‹β€Œο»Ώβ€Œβ€‹β€‹ο»Ώο»Ώο»Ώβ€Œβ€β€‹β€β€Œβ€β€‹β€Œβ€Œο»Ώβ€‹ο»Ώβ€Œβ€β€Œβ€Œβ€Œβ€Œβ€Œβ€Œβ€Œο»Ώβ€‹β€β€Œβ€ο»Ώβ€‹β€‹ο»Ώο»Ώβ€Œβ€Œβ€β€β€‹β€Œο»Ώβ€Œβ€‹β€Œο»Ώβ€Œβ€‹β€Œο»Ώβ€‹β€‹β€Œο»Ώβ€‹ο»Ώβ€‹β€β€Œβ€Œβ€‹ο»Ώβ€‹ο»Ώβ€Œβ€‹β€‹β€Œβ€‹β€β€Œβ€Œβ€‹ο»Ώβ€‹β€β€Œβ€‹β€Œβ€β€‹β€β€Œβ€Œβ€‹ο»Ώβ€‹β€β€Œβ€‹β€Œβ€β€Œβ€β€β€Œβ€Œβ€ο»Ώβ€β€Œο»Ώβ€Œβ€‹β€Œβ€β€Œβ€Œβ€Œβ€ο»Ώβ€‹β€‹ο»Ώβ€Œβ€‹β€‹ο»Ώβ€Œο»Ώβ€‹ο»Ώβ€‹β€Œβ€‹β€ο»Ώβ€β€Œο»Ώβ€‹ο»Ώβ€Œβ€β€‹β€Œβ€Œβ€ο»Ώβ€β€Œβ€β€β€Œβ€Œο»Ώβ€Œβ€‹β€Œο»Ώβ€β€Œβ€‹β€ο»Ώβ€β€Œο»Ώβ€‹ο»Ώβ€Œο»Ώβ€Œβ€‹β€Œο»Ώβ€Œβ€Œβ€Œβ€β€Œβ€‹β€Œβ€β€β€Œβ€Œβ€ο»Ώο»Ώβ€‹β€β€Œβ€β€Œβ€β€β€Œβ€Œβ€β€Œβ€‹β€‹ο»Ώο»Ώβ€Œβ€Œβ€β€Œο»Ώβ€Œο»Ώβ€‹β€‹β€Œβ€β€ο»Ώβ€Œβ€Œβ€Œβ€β€Œβ€β€‹β€Œβ€Œο»Ώβ€Œβ€‹β€Œο»Ώβ€Œβ€Œβ€Œβ€β€Œβ€β€‹ο»Ώβ€Œβ€β€Œβ€Œβ€Œβ€Œβ€Œβ€ο»Ώβ€Œβ€Œβ€Œβ€‹β€Œβ€Œο»Ώβ€Œβ€β€Œο»Ώβ€Œβ€Œβ€Œβ€‹ο»Ώο»Ώβ€Œβ€ο»Ώβ€‹β€Œβ€β€Œβ€β€Œο»Ώβ€β€β€‹ο»Ώβ€Œβ€‹β€Œβ€ο»Ώβ€β€Œβ€‹β€Œο»Ώβ€Œβ€‹ο»Ώο»Ώβ€‹β€β€Œβ€β€Œο»Ώβ€Œβ€‹β€Œο»Ώβ€β€Œβ€Œο»Ώβ€‹β€‹β€Œβ€β€Œβ€Œβ€‹ο»Ώο»Ώβ€Œβ€Œβ€β€‹β€β€Œβ€ο»Ώβ€‹β€Œβ€ο»Ώο»Ώβ€Œβ€β€Œο»Ώβ€‹β€β€Œβ€β€Œο»Ώβ€‹β€‹β€Œβ€β€‹β€Œβ€Œο»Ώβ€Œβ€‹β€Œβ€β€β€‹β€‹ο»Ώο»Ώβ€Œβ€Œο»Ώβ€‹β€‹β€Œβ€β€‹β€Œβ€Œβ€β€Œο»Ώβ€Œβ€β€Œβ€Œβ€Œβ€‹β€‹β€β€Œο»Ώβ€Œβ€Œβ€Œβ€β€β€Œβ€Œβ€ο»Ώβ€‹β€Œβ€β€Œβ€‹β€Œβ€β€Œβ€Œβ€Œο»Ώβ€‹β€β€‹β€β€Œβ€Œβ€‹ο»Ώβ€Œβ€Œβ€Œβ€‹β€‹β€β€Œβ€Œο»Ώο»Ώβ€Œβ€β€ο»Ώβ€Œβ€β€Œβ€Œβ€Œο»Ώβ€β€Œβ€‹β€β€Œβ€Œβ€‹ο»Ώβ€‹ο»Ώβ€Œβ€‹β€Œβ€‹β€‹β€β€Œβ€Œβ€‹ο»Ώβ€‹ο»Ώβ€Œβ€‹β€Œβ€‹β€‹β€β€Œβ€Œβ€‹ο»Ώβ€‹β€β€‹ο»Ώβ€‹β€β€Œβ€‹β€β€β€‹ο»Ώβ€‹β€‹β€‹ο»Ώβ€Œο»Ώβ€Œο»Ώβ€β€β€‹β€ο»Ώβ€Œβ€Œβ€β€β€Œβ€Œβ€Œβ€‹β€β€Œβ€β€‹β€β€Œβ€ο»Ώβ€Œβ€Œβ€β€β€Œβ€Œβ€Œβ€‹β€‹β€Œβ€Œβ€Œβ€‹β€‹β€β€Œβ€Œβ€‹ο»Ώβ€‹β€β€‹ο»Ώβ€‹β€β€‹β€β€Œβ€Œβ€‹ο»Ώβ€Œβ€Œβ€Œβ€‹β€Œβ€‹β€‹β€ο»Ώβ€β€Œο»Ώβ€‹β€β€Œβ€β€β€Œβ€Œβ€β€‹ο»Ώβ€Œβ€β€β€‹β€Œβ€Œβ€Œβ€‹β€Œβ€β€Œβ€Œβ€Œο»Ώβ€β€‹β€Œο»Ώβ€Œβ€‹β€‹β€β€Œβ€Œβ€‹ο»Ώβ€Œβ€Œβ€Œβ€‹β€‹β€β€Œβ€Œο»Ώο»Ώβ€Œβ€β€ο»Ώβ€Œβ€β€Œβ€Œβ€Œο»Ώβ€β€Œβ€‹β€β€Œβ€Œβ€‹ο»Ώβ€‹ο»Ώβ€Œβ€‹β€Œβ€‹β€‹β€β€Œβ€Œβ€‹ο»Ώβ€‹ο»Ώβ€Œβ€‹β€Œβ€‹β€‹β€β€Œβ€Œβ€‹ο»Ώβ€‹β€β€‹ο»Ώβ€‹β€β€Œβ€‹β€‹β€Œβ€Œβ€Œβ€β€β€Œβ€‹β€Œβ€β€Œβ€β€Œβ€Œβ€Œο»Ώβ€‹β€β€Œο»Ώβ€‹ο»Ώβ€‹ο»Ώβ€‹β€β€Œβ€‹ο»Ώβ€Œβ€Œβ€β€ο»Ώβ€Œο»Ώβ€‹β€β€‹ο»Ώβ€β€Œβ€Œο»Ώβ€β€Œβ€‹β€β€Œβ€Œβ€‹ο»Ώβ€‹β€β€‹ο»Ώβ€‹β€β€‹β€β€Œβ€Œβ€‹ο»Ώβ€Œβ€Œβ€Œβ€‹β€Œβ€‹β€‹β€ο»Ώβ€β€Œβ€β€‹ο»Ώβ€Œβ€β€β€‹β€Œβ€β€β€Œβ€Œβ€ο»Ώβ€‹β€Œβ€β€Œβ€‹β€Œο»Ώβ€‹β€β€Œβ€β€Œβ€Œβ€Œβ€ο»Ώβ€β€‹β€β€Œβ€Œβ€‹ο»Ώβ€Œβ€Œβ€Œβ€‹β€‹β€β€Œβ€Œο»Ώο»Ώβ€Œβ€β€ο»Ώβ€Œβ€β€Œβ€Œβ€Œο»Ώβ€β€Œβ€‹β€β€Œβ€Œβ€‹ο»Ώβ€‹ο»Ώβ€Œβ€‹β€Œβ€‹β€‹β€β€Œβ€Œβ€‹ο»Ώβ€‹ο»Ώβ€Œβ€‹β€Œβ€‹β€‹β€β€Œβ€Œβ€‹ο»Ώβ€‹β€β€‹ο»Ώβ€‹β€β€Œβ€ο»Ώβ€‹β€Œβ€‹β€Œβ€‹β€Œο»Ώβ€Œβ€‹β€Œβ€Œβ€‹ο»Ώβ€Œβ€Œβ€β€β€Œο»Ώβ€Œβ€Œβ€Œο»Ώβ€Œβ€‹β€‹ο»Ώβ€‹β€β€‹ο»Ώβ€‹β€β€Œβ€ο»Ώβ€β€Œβ€‹β€ο»Ώβ€Œβ€β€Œβ€‹β€‹β€β€Œβ€Œβ€‹ο»Ώβ€‹β€β€‹ο»Ώβ€‹β€β€‹β€β€Œβ€Œβ€‹ο»Ώβ€Œβ€Œβ€Œβ€‹β€Œβ€‹β€‹β€ο»Ώβ€β€Œο»Ώβ€Œβ€‹β€Œβ€β€Œβ€Œβ€Œο»Ώβ€β€‹β€Œο»Ώβ€Œβ€‹β€‹β€β€Œβ€β€Œο»Ώβ€‹β€‹β€Œβ€β€Œβ€Œβ€Œο»Ώβ€‹β€β€Œο»Ώβ€‹ο»Ώβ€Œο»Ώβ€‹β€‹β€Œβ€β€Œβ€Œβ€Œβ€β€‹ο»Ώβ€Œο»Ώβ€Œβ€‹β€Œβ€β€β€Œβ€Œο»Ώβ€Œβ€β€Œβ€β€Œβ€Œβ€‹ο»Ώο»Ώβ€Œβ€Œο»Ώβ€‹β€‹β€Œο»Ώβ€Œβ€Œβ€Œβ€β€‹β€β€Œβ€ο»Ώβ€‹β€Œβ€β€β€Œβ€Œο»Ώβ€‹ο»Ώβ€Œβ€β€β€‹β€Œβ€β€Œβ€Œβ€Œβ€β€Œβ€‹β€‹β€β€‹β€β€Œο»Ώο»Ώβ€Œ is the aforementioned array of data. The length of the user input is decremented as it iterates over the user input. During the iteration of the user input, string characters are compared with the data array by integer value. Because the loop starts from the length of the user input and is decrementing, the string is being compared in reverse.β€‹β€‹β€‹β€‹β€Œο»Ώβ€ο»Ώβ€‹β€β€‹β€β€Œβ€ο»Ώο»Ώβ€Œο»Ώβ€‹β€β€Œβ€β€β€Œβ€Œβ€β€Œο»Ώβ€Œβ€β€β€Œβ€Œβ€ο»Ώβ€β€‹β€β€‹β€β€‹ο»Ώβ€β€β€‹β€β€‹β€β€Œο»Ώβ€‹ο»Ώβ€Œβ€β€‹β€Œβ€Œβ€ο»Ώβ€β€Œβ€β€β€Œβ€Œο»Ώβ€Œβ€‹β€Œο»Ώβ€β€Œβ€‹β€ο»Ώβ€β€Œβ€β€β€Œβ€Œβ€ο»Ώο»Ώβ€‹β€β€‹β€β€‹β€ο»Ώβ€‹β€‹β€β€‹β€β€Œβ€β€β€‹β€Œο»Ώβ€‹β€β€Œβ€β€Œβ€Œβ€Œβ€β€Œβ€β€‹β€β€‹β€β€‹ο»Ώβ€β€β€‹β€β€‹β€β€Œβ€β€β€‹β€Œο»Ώβ€Œβ€‹β€Œο»Ώβ€Œβ€‹β€Œο»Ώβ€‹β€‹β€Œο»Ώβ€‹ο»Ώβ€‹ο»Ώβ€β€β€‹β€ο»Ώο»Ώβ€‹β€ο»Ώο»Ώβ€Œβ€β€β€Œβ€Œβ€ο»Ώβ€β€Œο»Ώβ€Œβ€‹β€Œβ€β€Œβ€Œβ€Œβ€ο»Ώβ€‹β€‹ο»Ώβ€Œβ€‹β€‹ο»Ώβ€Œο»Ώβ€‹ο»Ώβ€‹β€Œβ€‹β€ο»Ώβ€β€Œο»Ώβ€‹ο»Ώβ€Œβ€β€‹β€Œβ€Œβ€ο»Ώβ€β€Œβ€β€β€Œβ€Œο»Ώβ€Œβ€‹β€Œο»Ώβ€β€Œβ€‹β€ο»Ώβ€β€Œο»Ώβ€‹ο»Ώβ€Œο»Ώβ€Œβ€‹β€Œο»Ώβ€Œβ€Œβ€Œβ€β€Œβ€‹β€Œβ€β€β€Œβ€Œβ€ο»Ώο»Ώβ€‹β€ο»Ώο»Ώβ€Œβ€β€β€Œβ€Œβ€ο»Ώβ€β€Œο»Ώβ€Œβ€‹β€Œβ€β€Œβ€Œβ€Œβ€ο»Ώβ€β€Œο»Ώβ€Œβ€‹β€‹β€ο»Ώο»Ώβ€Œβ€β€Œβ€Œβ€Œβ€β€Œβ€‹β€Œβ€β€β€Œβ€Œο»Ώβ€Œβ€‹β€‹β€ο»Ώο»Ώβ€Œβ€ο»Ώβ€Œβ€Œβ€ο»Ώο»Ώβ€Œβ€β€Œβ€‹β€Œβ€β€Œβ€Œβ€‹ο»Ώο»Ώβ€Œβ€Œο»Ώβ€‹β€‹β€Œο»Ώβ€‹β€β€Œβ€β€Œβ€Œβ€Œο»Ώβ€‹ο»Ώβ€Œβ€β€Œβ€Œβ€Œβ€ο»Ώβ€β€Œο»Ώβ€Œβ€‹β€Œβ€β€‹β€Œβ€Œο»Ώβ€Œβ€‹β€Œβ€β€β€Œβ€Œβ€ο»Ώο»Ώβ€Œβ€ο»Ώβ€β€‹ο»Ώβ€ο»Ώβ€Œβ€β€β€Œβ€Œβ€β€Œβ€‹β€‹ο»Ώο»Ώβ€Œβ€Œβ€β€Œο»Ώβ€Œο»Ώβ€‹β€‹β€Œβ€β€ο»Ώβ€Œβ€Œβ€Œβ€β€Œβ€β€‹β€Œβ€Œο»Ώβ€Œβ€‹β€Œο»Ώβ€Œβ€Œβ€Œβ€β€Œβ€β€‹ο»Ώβ€Œβ€β€Œβ€Œβ€Œβ€Œβ€Œβ€ο»Ώβ€Œβ€Œβ€Œβ€‹β€Œβ€Œο»Ώβ€Œβ€β€Œο»Ώβ€Œβ€Œβ€Œβ€‹ο»Ώο»Ώβ€Œβ€ο»Ώβ€‹β€Œβ€β€Œβ€β€Œο»Ώβ€β€β€‹ο»Ώβ€Œβ€‹β€Œβ€ο»Ώβ€β€Œβ€‹β€Œο»Ώβ€Œβ€‹ο»Ώο»Ώβ€‹ο»Ώβ€ο»Ώβ€Œο»Ώβ€Œβ€‹β€Œο»Ώβ€β€Œβ€Œο»Ώβ€‹β€‹β€Œβ€β€Œβ€Œβ€‹ο»Ώο»Ώβ€Œβ€Œβ€β€‹β€β€Œβ€ο»Ώβ€‹β€Œβ€ο»Ώο»Ώβ€Œβ€β€Œο»Ώβ€‹ο»Ώβ€ο»Ώβ€Œο»Ώβ€‹β€‹β€Œβ€β€‹β€Œβ€Œο»Ώβ€Œβ€‹β€Œβ€β€β€‹β€‹ο»Ώο»Ώβ€Œβ€Œο»Ώβ€‹β€‹β€Œβ€β€‹β€Œβ€Œβ€β€Œο»Ώβ€Œβ€β€Œβ€Œβ€Œβ€‹β€‹β€β€Œο»Ώβ€Œβ€Œβ€Œβ€β€β€Œβ€Œβ€ο»Ώβ€‹β€Œβ€β€Œβ€‹β€Œβ€β€Œβ€Œβ€Œο»Ώβ€‹β€β€‹β€β€Œβ€Œβ€‹ο»Ώβ€Œβ€Œβ€Œβ€‹β€‹β€β€Œβ€Œο»Ώο»Ώβ€Œβ€β€ο»Ώβ€Œβ€β€Œβ€Œβ€Œο»Ώβ€β€Œβ€‹β€β€Œβ€Œβ€‹ο»Ώβ€‹ο»Ώβ€Œβ€‹β€Œβ€‹β€‹β€β€Œβ€Œβ€‹ο»Ώβ€‹ο»Ώβ€Œβ€‹β€Œβ€‹β€‹β€β€Œβ€Œβ€‹ο»Ώβ€‹β€β€‹ο»Ώβ€‹β€β€Œβ€‹β€β€β€‹ο»Ώβ€‹β€‹β€‹ο»Ώβ€Œο»Ώβ€Œο»Ώβ€β€β€‹β€ο»Ώβ€Œβ€Œβ€β€β€Œβ€Œβ€Œβ€‹β€β€Œβ€β€‹β€β€Œβ€ο»Ώβ€Œβ€Œβ€β€β€Œβ€Œβ€Œβ€‹β€‹β€Œβ€Œβ€Œβ€‹β€‹β€β€Œβ€Œβ€‹ο»Ώβ€‹β€β€‹ο»Ώβ€‹β€β€‹β€β€Œβ€Œβ€‹ο»Ώβ€Œβ€Œβ€Œβ€‹β€Œβ€‹β€‹β€ο»Ώβ€β€Œο»Ώβ€‹β€β€Œβ€β€β€Œβ€Œβ€β€‹ο»Ώβ€Œβ€β€β€‹β€Œβ€Œβ€Œβ€‹β€Œβ€β€Œβ€Œβ€Œο»Ώβ€β€‹β€Œο»Ώβ€Œβ€‹β€‹β€β€Œβ€Œβ€‹ο»Ώβ€Œβ€Œβ€Œβ€‹β€‹β€β€Œβ€Œο»Ώο»Ώβ€Œβ€β€ο»Ώβ€Œβ€β€Œβ€Œβ€Œο»Ώβ€β€Œβ€‹β€β€Œβ€Œβ€‹ο»Ώβ€‹ο»Ώβ€Œβ€‹β€Œβ€‹β€‹β€β€Œβ€Œβ€‹ο»Ώβ€‹ο»Ώβ€Œβ€‹β€Œβ€‹β€‹β€β€Œβ€Œβ€‹ο»Ώβ€‹β€β€‹ο»Ώβ€‹β€β€Œβ€‹β€‹β€Œβ€Œβ€Œβ€β€β€Œβ€‹β€Œβ€β€Œβ€β€Œβ€Œβ€Œο»Ώβ€‹β€β€Œο»Ώβ€‹ο»Ώβ€‹ο»Ώβ€‹β€β€Œβ€‹ο»Ώβ€Œβ€Œβ€β€ο»Ώβ€Œο»Ώβ€‹β€β€‹ο»Ώβ€β€Œβ€Œο»Ώβ€β€Œβ€‹β€β€Œβ€Œβ€‹ο»Ώβ€‹β€β€‹ο»Ώβ€‹β€β€‹β€β€Œβ€Œβ€‹ο»Ώβ€Œβ€Œβ€Œβ€‹β€Œβ€‹β€‹β€ο»Ώβ€β€Œβ€β€‹ο»Ώβ€Œβ€β€β€‹β€Œβ€β€β€Œβ€Œβ€ο»Ώβ€‹β€Œβ€β€Œβ€‹β€Œο»Ώβ€‹β€β€Œβ€β€Œβ€Œβ€Œβ€ο»Ώβ€β€‹β€β€Œβ€Œβ€‹ο»Ώβ€Œβ€Œβ€Œβ€‹β€‹β€β€Œβ€Œο»Ώο»Ώβ€Œβ€β€ο»Ώβ€Œβ€β€Œβ€Œβ€Œο»Ώβ€β€Œβ€‹β€β€Œβ€Œβ€‹ο»Ώβ€‹ο»Ώβ€Œβ€‹β€Œβ€‹β€‹β€β€Œβ€Œβ€‹ο»Ώβ€‹ο»Ώβ€Œβ€‹β€Œβ€‹β€‹β€β€Œβ€Œβ€‹ο»Ώβ€‹β€β€‹ο»Ώβ€‹β€β€Œβ€‹ο»Ώβ€β€Œο»Ώβ€Œβ€‹β€Œβ€Œβ€‹ο»Ώβ€‹ο»Ώβ€‹β€‹β€Œβ€β€‹β€Œβ€Œβ€β€Œο»Ώβ€‹ο»Ώβ€Œο»Ώβ€Œβ€‹β€Œβ€‹β€‹ο»Ώβ€Œβ€‹β€Œβ€ο»Ώο»Ώβ€Œο»Ώβ€Œβ€‹β€Œβ€β€Œβ€‹β€‹β€β€Œβ€Œβ€‹ο»Ώβ€‹β€β€‹ο»Ώβ€‹β€β€‹β€β€Œβ€Œβ€‹ο»Ώβ€Œβ€Œβ€Œβ€‹β€Œβ€‹β€‹β€ο»Ώβ€β€Œο»Ώβ€Œβ€‹β€Œβ€β€Œβ€Œβ€Œο»Ώβ€β€‹β€Œο»Ώβ€Œβ€‹β€‹ο»Ώο»Ώο»Ώβ€Œβ€β€‹β€β€Œβ€β€‹β€Œβ€Œο»Ώβ€‹ο»Ώβ€Œβ€β€Œβ€Œβ€Œβ€Œβ€Œβ€Œβ€Œο»Ώβ€‹β€β€Œβ€ο»Ώβ€‹β€‹ο»Ώο»Ώβ€Œβ€Œβ€β€β€‹β€Œο»Ώβ€Œβ€‹β€Œο»Ώβ€Œβ€‹β€Œο»Ώβ€‹β€‹β€Œο»Ώβ€‹ο»Ώβ€‹β€β€Œβ€Œβ€‹ο»Ώβ€‹ο»Ώβ€Œβ€‹β€‹β€Œβ€‹β€β€Œβ€Œβ€‹ο»Ώβ€‹β€β€Œβ€‹β€Œβ€β€‹β€β€Œβ€Œβ€‹ο»Ώβ€‹β€β€Œβ€‹β€Œβ€β€Œβ€β€β€Œβ€Œβ€ο»Ώβ€β€Œο»Ώβ€Œβ€‹β€Œβ€β€Œβ€Œβ€Œβ€ο»Ώβ€‹β€‹ο»Ώβ€Œβ€‹β€‹ο»Ώβ€Œο»Ώβ€‹ο»Ώβ€‹β€Œβ€‹β€ο»Ώβ€β€Œο»Ώβ€‹ο»Ώβ€Œβ€β€‹β€Œβ€Œβ€ο»Ώβ€β€Œβ€β€β€Œβ€Œο»Ώβ€Œβ€‹β€Œο»Ώβ€β€Œβ€‹β€ο»Ώβ€β€Œο»Ώβ€‹ο»Ώβ€Œο»Ώβ€Œβ€‹β€Œο»Ώβ€Œβ€Œβ€Œβ€β€Œβ€‹β€Œβ€β€β€Œβ€Œβ€ο»Ώο»Ώβ€‹β€β€Œβ€β€Œβ€β€β€Œβ€Œβ€β€Œβ€‹β€‹ο»Ώο»Ώβ€Œβ€Œβ€β€Œο»Ώβ€Œο»Ώβ€‹β€‹β€Œβ€β€ο»Ώβ€Œβ€Œβ€Œβ€β€Œβ€β€‹β€Œβ€Œο»Ώβ€Œβ€‹β€Œο»Ώβ€Œβ€Œβ€Œβ€β€Œβ€β€‹ο»Ώβ€Œβ€β€Œβ€Œβ€Œβ€Œβ€Œβ€ο»Ώβ€Œβ€Œβ€Œβ€‹β€Œβ€Œο»Ώβ€Œβ€β€Œο»Ώβ€Œβ€Œβ€Œβ€‹ο»Ώο»Ώβ€Œβ€ο»Ώβ€‹β€Œβ€β€Œβ€β€Œο»Ώβ€β€β€‹ο»Ώβ€Œβ€‹β€Œβ€ο»Ώβ€β€Œβ€‹β€Œο»Ώβ€Œβ€‹ο»Ώο»Ώβ€‹β€β€Œβ€β€Œο»Ώβ€Œβ€‹β€Œο»Ώβ€β€Œβ€Œο»Ώβ€‹β€‹β€Œβ€β€Œβ€Œβ€‹ο»Ώο»Ώβ€Œβ€Œβ€β€‹β€β€Œβ€ο»Ώβ€‹β€Œβ€ο»Ώο»Ώβ€Œβ€β€Œο»Ώβ€‹β€β€Œβ€β€Œο»Ώβ€‹β€‹β€Œβ€β€‹β€Œβ€Œο»Ώβ€Œβ€‹β€Œβ€β€β€‹β€‹ο»Ώο»Ώβ€Œβ€Œο»Ώβ€‹β€‹β€Œβ€β€‹β€Œβ€Œβ€β€Œο»Ώβ€Œβ€β€Œβ€Œβ€Œβ€‹β€‹β€β€Œο»Ώβ€Œβ€Œβ€Œβ€β€β€Œβ€Œβ€ο»Ώβ€‹β€Œβ€β€Œβ€‹β€Œβ€β€Œβ€Œβ€Œο»Ώβ€‹β€β€‹β€β€Œβ€Œβ€‹ο»Ώβ€Œβ€Œβ€Œβ€‹β€‹β€β€Œβ€Œο»Ώο»Ώβ€Œβ€β€ο»Ώβ€Œβ€β€Œβ€Œβ€Œο»Ώβ€β€Œβ€‹β€β€Œβ€Œβ€‹ο»Ώβ€‹ο»Ώβ€Œβ€‹β€Œβ€‹β€‹β€β€Œβ€Œβ€‹ο»Ώβ€‹ο»Ώβ€Œβ€‹β€Œβ€‹β€‹β€β€Œβ€Œβ€‹ο»Ώβ€‹β€β€‹ο»Ώβ€‹β€β€Œβ€‹β€β€β€‹ο»Ώβ€‹β€‹β€‹ο»Ώβ€Œο»Ώβ€Œο»Ώβ€β€β€‹β€ο»Ώβ€Œβ€Œβ€β€β€Œβ€Œβ€Œβ€‹β€β€Œβ€β€‹β€β€Œβ€ο»Ώβ€Œβ€Œβ€β€β€Œβ€Œβ€Œβ€‹β€‹β€Œβ€Œβ€Œβ€‹β€‹β€β€Œβ€Œβ€‹ο»Ώβ€‹β€β€‹ο»Ώβ€‹β€β€‹β€β€Œβ€Œβ€‹ο»Ώβ€Œβ€Œβ€Œβ€‹β€Œβ€‹β€‹β€ο»Ώβ€β€Œο»Ώβ€‹β€β€Œβ€β€β€Œβ€Œβ€β€‹ο»Ώβ€Œβ€β€β€‹β€Œβ€Œβ€Œβ€‹β€Œβ€β€Œβ€Œβ€Œο»Ώβ€β€‹β€Œο»Ώβ€Œβ€‹β€‹β€β€Œβ€Œβ€‹ο»Ώβ€Œβ€Œβ€Œβ€‹β€‹β€β€Œβ€Œο»Ώο»Ώβ€Œβ€β€ο»Ώβ€Œβ€β€Œβ€Œβ€Œο»Ώβ€β€Œβ€‹β€β€Œβ€Œβ€‹ο»Ώβ€‹ο»Ώβ€Œβ€‹β€Œβ€‹β€‹β€β€Œβ€Œβ€‹ο»Ώβ€‹ο»Ώβ€Œβ€‹β€Œβ€‹β€‹β€β€Œβ€Œβ€‹ο»Ώβ€‹β€β€‹ο»Ώβ€‹β€β€Œβ€‹β€‹β€Œβ€Œβ€Œβ€β€β€Œβ€‹β€Œβ€β€Œβ€β€Œβ€Œβ€Œο»Ώβ€‹β€β€Œο»Ώβ€‹ο»Ώβ€‹ο»Ώβ€‹β€β€Œβ€‹ο»Ώβ€Œβ€Œβ€β€ο»Ώβ€Œο»Ώβ€‹β€β€‹ο»Ώβ€β€Œβ€Œο»Ώβ€β€Œβ€‹β€β€Œβ€Œβ€‹ο»Ώβ€‹β€β€‹ο»Ώβ€‹β€β€‹β€β€Œβ€Œβ€‹ο»Ώβ€Œβ€Œβ€Œβ€‹β€Œβ€‹β€‹β€ο»Ώβ€β€Œβ€β€‹ο»Ώβ€Œβ€β€β€‹β€Œβ€β€β€Œβ€Œβ€ο»Ώβ€‹β€Œβ€β€Œβ€‹β€Œο»Ώβ€‹β€β€Œβ€β€Œβ€Œβ€Œβ€ο»Ώβ€β€‹β€β€Œβ€Œβ€‹ο»Ώβ€Œβ€Œβ€Œβ€‹β€‹β€β€Œβ€Œο»Ώο»Ώβ€Œβ€β€ο»Ώβ€Œβ€β€Œβ€Œβ€Œο»Ώβ€β€Œβ€‹β€β€Œβ€Œβ€‹ο»Ώβ€‹ο»Ώβ€Œβ€‹β€Œβ€‹β€‹β€β€Œβ€Œβ€‹ο»Ώβ€‹ο»Ώβ€Œβ€‹β€Œβ€‹β€‹β€β€Œβ€Œβ€‹ο»Ώβ€‹β€β€‹ο»Ώβ€‹β€β€Œβ€‹ο»Ώβ€β€Œο»Ώβ€Œβ€‹β€Œβ€Œβ€‹ο»Ώβ€‹ο»Ώβ€‹β€‹β€Œβ€β€‹β€Œβ€Œβ€β€Œο»Ώβ€‹ο»Ώβ€Œο»Ώβ€Œβ€‹β€Œβ€‹β€‹ο»Ώβ€Œβ€‹β€Œβ€ο»Ώο»Ώβ€Œο»Ώβ€Œβ€‹β€Œβ€β€Œβ€‹β€‹β€β€Œβ€Œβ€‹ο»Ώβ€‹β€β€‹ο»Ώβ€‹β€β€‹β€β€Œβ€Œβ€‹ο»Ώβ€Œβ€Œβ€Œβ€‹β€Œβ€‹β€‹β€ο»Ώβ€β€Œο»Ώβ€Œβ€‹β€Œβ€β€Œβ€Œβ€Œο»Ώβ€β€‹β€Œο»Ώβ€Œβ€‹β€‹β€β€Œβ€β€Œο»Ώβ€‹β€‹β€Œβ€β€Œβ€Œβ€Œο»Ώβ€‹β€β€Œο»Ώβ€‹ο»Ώβ€Œο»Ώβ€‹β€‹β€Œβ€β€Œβ€Œβ€Œβ€β€‹ο»Ώβ€Œο»Ώβ€Œβ€‹β€Œβ€β€β€Œβ€Œο»Ώβ€Œβ€β€Œβ€β€Œβ€Œβ€‹ο»Ώο»Ώβ€Œβ€Œο»Ώβ€‹β€‹β€Œο»Ώβ€Œβ€Œβ€Œβ€β€‹β€β€Œβ€ο»Ώβ€‹β€Œβ€β€β€Œβ€Œο»Ώβ€‹ο»Ώβ€Œβ€β€β€‹β€Œβ€β€Œβ€Œβ€Œβ€β€Œβ€‹β€‹β€β€‹β€β€Œο»Ώο»Ώβ€Œ

Therefore, this array of data can be reversed and converted to characters to reveal the password (Python example):β€‹β€‹β€‹β€‹β€Œο»Ώβ€ο»Ώβ€‹β€β€‹β€β€Œβ€ο»Ώο»Ώβ€Œο»Ώβ€‹β€β€Œβ€β€β€Œβ€Œβ€β€Œο»Ώβ€Œβ€β€β€Œβ€Œβ€ο»Ώβ€β€‹β€β€‹β€β€‹ο»Ώβ€β€β€‹β€β€‹β€β€Œο»Ώβ€‹ο»Ώβ€Œβ€β€‹β€Œβ€Œβ€ο»Ώβ€β€Œβ€β€β€Œβ€Œο»Ώβ€Œβ€‹β€Œο»Ώβ€β€Œβ€‹β€ο»Ώβ€β€Œβ€β€β€Œβ€Œβ€ο»Ώο»Ώβ€‹β€β€‹β€β€‹β€ο»Ώβ€‹β€‹β€β€‹β€β€Œβ€β€β€‹β€Œο»Ώβ€‹β€β€Œβ€β€Œβ€Œβ€Œβ€β€Œβ€β€‹β€β€‹β€β€‹ο»Ώβ€β€β€‹β€β€‹β€β€Œβ€β€β€‹β€Œο»Ώβ€Œβ€‹β€Œο»Ώβ€Œβ€‹β€Œο»Ώβ€‹β€‹β€Œο»Ώβ€‹ο»Ώβ€‹ο»Ώβ€β€β€‹β€ο»Ώο»Ώβ€‹β€ο»Ώο»Ώβ€Œβ€β€β€Œβ€Œβ€ο»Ώβ€β€Œο»Ώβ€Œβ€‹β€Œβ€β€Œβ€Œβ€Œβ€ο»Ώβ€‹β€‹ο»Ώβ€Œβ€‹β€‹ο»Ώβ€Œο»Ώβ€‹ο»Ώβ€‹β€Œβ€‹β€ο»Ώβ€β€Œο»Ώβ€‹ο»Ώβ€Œβ€β€‹β€Œβ€Œβ€ο»Ώβ€β€Œβ€β€β€Œβ€Œο»Ώβ€Œβ€‹β€Œο»Ώβ€β€Œβ€‹β€ο»Ώβ€β€Œο»Ώβ€‹ο»Ώβ€Œο»Ώβ€Œβ€‹β€Œο»Ώβ€Œβ€Œβ€Œβ€β€Œβ€‹β€Œβ€β€β€Œβ€Œβ€ο»Ώο»Ώβ€‹β€ο»Ώο»Ώβ€Œβ€β€β€Œβ€Œβ€ο»Ώβ€β€Œο»Ώβ€Œβ€‹β€Œβ€β€Œβ€Œβ€Œβ€ο»Ώβ€β€Œο»Ώβ€Œβ€‹β€‹β€ο»Ώο»Ώβ€Œβ€β€Œβ€Œβ€Œβ€β€Œβ€‹β€Œβ€β€β€Œβ€Œο»Ώβ€Œβ€‹β€‹β€ο»Ώο»Ώβ€Œβ€ο»Ώβ€Œβ€Œβ€ο»Ώο»Ώβ€Œβ€β€Œβ€‹β€Œβ€β€Œβ€Œβ€‹ο»Ώο»Ώβ€Œβ€Œο»Ώβ€‹β€‹β€Œο»Ώβ€‹β€β€Œβ€β€Œβ€Œβ€Œο»Ώβ€‹ο»Ώβ€Œβ€β€Œβ€Œβ€Œβ€ο»Ώβ€β€Œο»Ώβ€Œβ€‹β€Œβ€β€‹β€Œβ€Œο»Ώβ€Œβ€‹β€Œβ€β€β€Œβ€Œβ€ο»Ώο»Ώβ€Œβ€ο»Ώβ€β€‹ο»Ώβ€ο»Ώβ€Œβ€β€β€Œβ€Œβ€β€Œβ€‹β€‹ο»Ώο»Ώβ€Œβ€Œβ€β€Œο»Ώβ€Œο»Ώβ€‹β€‹β€Œβ€β€ο»Ώβ€Œβ€Œβ€Œβ€β€Œβ€β€‹β€Œβ€Œο»Ώβ€Œβ€‹β€Œο»Ώβ€Œβ€Œβ€Œβ€β€Œβ€β€‹ο»Ώβ€Œβ€β€Œβ€Œβ€Œβ€Œβ€Œβ€ο»Ώβ€Œβ€Œβ€Œβ€‹β€Œβ€Œο»Ώβ€Œβ€β€Œο»Ώβ€Œβ€Œβ€Œβ€‹ο»Ώο»Ώβ€Œβ€ο»Ώβ€‹β€Œβ€β€Œβ€β€Œο»Ώβ€β€β€‹ο»Ώβ€Œβ€‹β€Œβ€ο»Ώβ€β€Œβ€‹β€Œο»Ώβ€Œβ€‹ο»Ώο»Ώβ€‹ο»Ώβ€ο»Ώβ€Œο»Ώβ€Œβ€‹β€Œο»Ώβ€β€Œβ€Œο»Ώβ€‹β€‹β€Œβ€β€Œβ€Œβ€‹ο»Ώο»Ώβ€Œβ€Œβ€β€‹β€β€Œβ€ο»Ώβ€‹β€Œβ€ο»Ώο»Ώβ€Œβ€β€Œο»Ώβ€‹ο»Ώβ€ο»Ώβ€Œο»Ώβ€‹β€‹β€Œβ€β€‹β€Œβ€Œο»Ώβ€Œβ€‹β€Œβ€β€β€‹β€‹ο»Ώο»Ώβ€Œβ€Œο»Ώβ€‹β€‹β€Œβ€β€‹β€Œβ€Œβ€β€Œο»Ώβ€Œβ€β€Œβ€Œβ€Œβ€‹β€‹β€β€Œο»Ώβ€Œβ€Œβ€Œβ€β€β€Œβ€Œβ€ο»Ώβ€‹β€Œβ€β€Œβ€‹β€Œβ€β€Œβ€Œβ€Œο»Ώβ€‹β€β€‹β€β€Œβ€Œβ€‹ο»Ώβ€Œβ€Œβ€Œβ€‹β€‹β€β€Œβ€Œο»Ώο»Ώβ€Œβ€β€ο»Ώβ€Œβ€β€Œβ€Œβ€Œο»Ώβ€β€Œβ€‹β€β€Œβ€Œβ€‹ο»Ώβ€‹ο»Ώβ€Œβ€‹β€Œβ€‹β€‹β€β€Œβ€Œβ€‹ο»Ώβ€‹ο»Ώβ€Œβ€‹β€Œβ€‹β€‹β€β€Œβ€Œβ€‹ο»Ώβ€‹β€β€‹ο»Ώβ€‹β€β€Œβ€‹β€β€β€‹ο»Ώβ€‹β€‹β€‹ο»Ώβ€Œο»Ώβ€Œο»Ώβ€β€β€‹β€ο»Ώβ€Œβ€Œβ€β€β€Œβ€Œβ€Œβ€‹β€β€Œβ€β€‹β€β€Œβ€ο»Ώβ€Œβ€Œβ€β€β€Œβ€Œβ€Œβ€‹β€‹β€Œβ€Œβ€Œβ€‹β€‹β€β€Œβ€Œβ€‹ο»Ώβ€‹β€β€‹ο»Ώβ€‹β€β€‹β€β€Œβ€Œβ€‹ο»Ώβ€Œβ€Œβ€Œβ€‹β€Œβ€‹β€‹β€ο»Ώβ€β€Œο»Ώβ€‹β€β€Œβ€β€β€Œβ€Œβ€β€‹ο»Ώβ€Œβ€β€β€‹β€Œβ€Œβ€Œβ€‹β€Œβ€β€Œβ€Œβ€Œο»Ώβ€β€‹β€Œο»Ώβ€Œβ€‹β€‹β€β€Œβ€Œβ€‹ο»Ώβ€Œβ€Œβ€Œβ€‹β€‹β€β€Œβ€Œο»Ώο»Ώβ€Œβ€β€ο»Ώβ€Œβ€β€Œβ€Œβ€Œο»Ώβ€β€Œβ€‹β€β€Œβ€Œβ€‹ο»Ώβ€‹ο»Ώβ€Œβ€‹β€Œβ€‹β€‹β€β€Œβ€Œβ€‹ο»Ώβ€‹ο»Ώβ€Œβ€‹β€Œβ€‹β€‹β€β€Œβ€Œβ€‹ο»Ώβ€‹β€β€‹ο»Ώβ€‹β€β€Œβ€‹β€Œβ€Œβ€Œβ€Œο»Ώο»Ώβ€Œβ€β€β€Œβ€Œβ€ο»Ώβ€β€Œβ€‹β€β€β€Œβ€‹ο»Ώβ€Œβ€‹ο»Ώβ€‹β€β€‹ο»Ώβ€‹ο»Ώβ€Œβ€Œβ€β€‹β€‹β€ο»Ώβ€Œβ€Œο»Ώβ€‹β€‹β€Œβ€β€Œβ€‹β€‹β€β€Œβ€Œβ€‹ο»Ώβ€‹β€β€‹ο»Ώβ€‹β€β€‹β€β€Œβ€Œβ€‹ο»Ώβ€Œβ€Œβ€Œβ€‹β€Œβ€‹β€‹β€ο»Ώβ€β€Œβ€β€‹ο»Ώβ€Œβ€β€β€‹β€Œβ€β€β€Œβ€Œβ€ο»Ώβ€‹β€Œβ€β€Œβ€‹β€Œο»Ώβ€‹β€β€Œβ€β€Œβ€Œβ€Œβ€ο»Ώβ€β€‹β€β€Œβ€Œβ€‹ο»Ώβ€Œβ€Œβ€Œβ€‹β€‹β€β€Œβ€Œο»Ώο»Ώβ€Œβ€β€ο»Ώβ€Œβ€β€Œβ€Œβ€Œο»Ώβ€β€Œβ€‹β€β€Œβ€Œβ€‹ο»Ώβ€‹ο»Ώβ€Œβ€‹β€Œβ€‹β€‹β€β€Œβ€Œβ€‹ο»Ώβ€‹ο»Ώβ€Œβ€‹β€Œβ€‹β€‹β€β€Œβ€Œβ€‹ο»Ώβ€‹β€β€‹ο»Ώβ€‹β€β€Œβ€Œβ€Œο»Ώβ€Œβ€‹β€β€β€Œβ€‹β€ο»Ώβ€Œβ€‹ο»Ώβ€‹β€Œβ€‹β€Œβ€‹β€Œβ€‹ο»Ώβ€β€Œο»Ώβ€‹β€β€Œο»Ώβ€‹β€Œβ€Œο»Ώβ€‹β€β€Œβ€β€ο»Ώβ€‹ο»Ώβ€β€Œβ€Œβ€‹β€ο»Ώβ€‹β€β€Œβ€Œβ€‹ο»Ώβ€‹β€β€‹ο»Ώβ€‹β€β€‹β€β€Œβ€Œβ€‹ο»Ώβ€Œβ€Œβ€Œβ€‹β€Œβ€‹β€‹β€ο»Ώβ€β€Œο»Ώβ€Œβ€‹β€Œβ€β€Œβ€Œβ€Œο»Ώβ€β€‹β€Œο»Ώβ€Œβ€‹β€‹ο»Ώο»Ώο»Ώβ€Œβ€β€‹β€β€Œβ€β€‹β€Œβ€Œο»Ώβ€‹ο»Ώβ€Œβ€β€Œβ€Œβ€Œβ€Œβ€Œβ€Œβ€Œο»Ώβ€‹β€β€Œβ€ο»Ώβ€‹β€‹ο»Ώο»Ώβ€Œβ€Œβ€β€β€‹β€Œο»Ώβ€Œβ€‹β€Œο»Ώβ€Œβ€‹β€Œο»Ώβ€‹β€‹β€Œο»Ώβ€‹ο»Ώβ€‹β€β€Œβ€Œβ€‹ο»Ώβ€‹ο»Ώβ€Œβ€‹β€‹β€Œβ€‹β€β€Œβ€Œβ€‹ο»Ώβ€‹β€β€Œβ€‹β€Œβ€β€‹β€β€Œβ€Œβ€‹ο»Ώβ€‹β€β€Œβ€‹β€Œβ€β€Œβ€β€β€Œβ€Œβ€ο»Ώβ€β€Œο»Ώβ€Œβ€‹β€Œβ€β€Œβ€Œβ€Œβ€ο»Ώβ€‹β€‹ο»Ώβ€Œβ€‹β€‹ο»Ώβ€Œο»Ώβ€‹ο»Ώβ€‹β€Œβ€‹β€ο»Ώβ€β€Œο»Ώβ€‹ο»Ώβ€Œβ€β€‹β€Œβ€Œβ€ο»Ώβ€β€Œβ€β€β€Œβ€Œο»Ώβ€Œβ€‹β€Œο»Ώβ€β€Œβ€‹β€ο»Ώβ€β€Œο»Ώβ€‹ο»Ώβ€Œο»Ώβ€Œβ€‹β€Œο»Ώβ€Œβ€Œβ€Œβ€β€Œβ€‹β€Œβ€β€β€Œβ€Œβ€ο»Ώο»Ώβ€‹β€β€Œβ€β€Œβ€β€β€Œβ€Œβ€β€Œβ€‹β€‹ο»Ώο»Ώβ€Œβ€Œβ€β€Œο»Ώβ€Œο»Ώβ€‹β€‹β€Œβ€β€ο»Ώβ€Œβ€Œβ€Œβ€β€Œβ€β€‹β€Œβ€Œο»Ώβ€Œβ€‹β€Œο»Ώβ€Œβ€Œβ€Œβ€β€Œβ€β€‹ο»Ώβ€Œβ€β€Œβ€Œβ€Œβ€Œβ€Œβ€ο»Ώβ€Œβ€Œβ€Œβ€‹β€Œβ€Œο»Ώβ€Œβ€β€Œο»Ώβ€Œβ€Œβ€Œβ€‹ο»Ώο»Ώβ€Œβ€ο»Ώβ€‹β€Œβ€β€Œβ€β€Œο»Ώβ€β€β€‹ο»Ώβ€Œβ€‹β€Œβ€ο»Ώβ€β€Œβ€‹β€Œο»Ώβ€Œβ€‹ο»Ώο»Ώβ€‹β€β€Œβ€β€Œο»Ώβ€Œβ€‹β€Œο»Ώβ€β€Œβ€Œο»Ώβ€‹β€‹β€Œβ€β€Œβ€Œβ€‹ο»Ώο»Ώβ€Œβ€Œβ€β€‹β€β€Œβ€ο»Ώβ€‹β€Œβ€ο»Ώο»Ώβ€Œβ€β€Œο»Ώβ€‹β€β€Œβ€β€Œο»Ώβ€‹β€‹β€Œβ€β€‹β€Œβ€Œο»Ώβ€Œβ€‹β€Œβ€β€β€‹β€‹ο»Ώο»Ώβ€Œβ€Œο»Ώβ€‹β€‹β€Œβ€β€‹β€Œβ€Œβ€β€Œο»Ώβ€Œβ€β€Œβ€Œβ€Œβ€‹β€‹β€β€Œο»Ώβ€Œβ€Œβ€Œβ€β€β€Œβ€Œβ€ο»Ώβ€‹β€Œβ€β€Œβ€‹β€Œβ€β€Œβ€Œβ€Œο»Ώβ€‹β€β€‹β€β€Œβ€Œβ€‹ο»Ώβ€Œβ€Œβ€Œβ€‹β€‹β€β€Œβ€Œο»Ώο»Ώβ€Œβ€β€ο»Ώβ€Œβ€β€Œβ€Œβ€Œο»Ώβ€β€Œβ€‹β€β€Œβ€Œβ€‹ο»Ώβ€‹ο»Ώβ€Œβ€‹β€Œβ€‹β€‹β€β€Œβ€Œβ€‹ο»Ώβ€‹ο»Ώβ€Œβ€‹β€Œβ€‹β€‹β€β€Œβ€Œβ€‹ο»Ώβ€‹β€β€‹ο»Ώβ€‹β€β€Œβ€‹β€β€β€‹ο»Ώβ€‹β€‹β€‹ο»Ώβ€Œο»Ώβ€Œο»Ώβ€β€β€‹β€ο»Ώβ€Œβ€Œβ€β€β€Œβ€Œβ€Œβ€‹β€β€Œβ€β€‹β€β€Œβ€ο»Ώβ€Œβ€Œβ€β€β€Œβ€Œβ€Œβ€‹β€‹β€Œβ€Œβ€Œβ€‹β€‹β€β€Œβ€Œβ€‹ο»Ώβ€‹β€β€‹ο»Ώβ€‹β€β€‹β€β€Œβ€Œβ€‹ο»Ώβ€Œβ€Œβ€Œβ€‹β€Œβ€‹β€‹β€ο»Ώβ€β€Œο»Ώβ€‹β€β€Œβ€β€β€Œβ€Œβ€β€‹ο»Ώβ€Œβ€β€β€‹β€Œβ€Œβ€Œβ€‹β€Œβ€β€Œβ€Œβ€Œο»Ώβ€β€‹β€Œο»Ώβ€Œβ€‹β€‹β€β€Œβ€Œβ€‹ο»Ώβ€Œβ€Œβ€Œβ€‹β€‹β€β€Œβ€Œο»Ώο»Ώβ€Œβ€β€ο»Ώβ€Œβ€β€Œβ€Œβ€Œο»Ώβ€β€Œβ€‹β€β€Œβ€Œβ€‹ο»Ώβ€‹ο»Ώβ€Œβ€‹β€Œβ€‹β€‹β€β€Œβ€Œβ€‹ο»Ώβ€‹ο»Ώβ€Œβ€‹β€Œβ€‹β€‹β€β€Œβ€Œβ€‹ο»Ώβ€‹β€β€‹ο»Ώβ€‹β€β€Œβ€‹β€Œβ€Œβ€Œβ€Œο»Ώο»Ώβ€Œβ€β€β€Œβ€Œβ€ο»Ώβ€β€Œβ€‹β€β€β€Œβ€‹ο»Ώβ€Œβ€‹ο»Ώβ€‹β€β€‹ο»Ώβ€‹ο»Ώβ€Œβ€Œβ€β€‹β€‹β€ο»Ώβ€Œβ€Œο»Ώβ€‹β€‹β€Œβ€β€Œβ€‹β€‹β€β€Œβ€Œβ€‹ο»Ώβ€‹β€β€‹ο»Ώβ€‹β€β€‹β€β€Œβ€Œβ€‹ο»Ώβ€Œβ€Œβ€Œβ€‹β€Œβ€‹β€‹β€ο»Ώβ€β€Œβ€β€‹ο»Ώβ€Œβ€β€β€‹β€Œβ€β€β€Œβ€Œβ€ο»Ώβ€‹β€Œβ€β€Œβ€‹β€Œο»Ώβ€‹β€β€Œβ€β€Œβ€Œβ€Œβ€ο»Ώβ€β€‹β€β€Œβ€Œβ€‹ο»Ώβ€Œβ€Œβ€Œβ€‹β€‹β€β€Œβ€Œο»Ώο»Ώβ€Œβ€β€ο»Ώβ€Œβ€β€Œβ€Œβ€Œο»Ώβ€β€Œβ€‹β€β€Œβ€Œβ€‹ο»Ώβ€‹ο»Ώβ€Œβ€‹β€Œβ€‹β€‹β€β€Œβ€Œβ€‹ο»Ώβ€‹ο»Ώβ€Œβ€‹β€Œβ€‹β€‹β€β€Œβ€Œβ€‹ο»Ώβ€‹β€β€‹ο»Ώβ€‹β€β€Œβ€Œβ€Œο»Ώβ€Œβ€‹β€β€β€Œβ€‹β€ο»Ώβ€Œβ€‹ο»Ώβ€‹β€Œβ€‹β€Œβ€‹β€Œβ€‹ο»Ώβ€β€Œο»Ώβ€‹β€β€Œο»Ώβ€‹β€Œβ€Œο»Ώβ€‹β€β€Œβ€β€ο»Ώβ€‹ο»Ώβ€β€Œβ€Œβ€‹β€ο»Ώβ€‹β€β€Œβ€Œβ€‹ο»Ώβ€‹β€β€‹ο»Ώβ€‹β€β€‹β€β€Œβ€Œβ€‹ο»Ώβ€Œβ€Œβ€Œβ€‹β€Œβ€‹β€‹β€ο»Ώβ€β€Œο»Ώβ€Œβ€‹β€Œβ€β€Œβ€Œβ€Œο»Ώβ€β€‹β€Œο»Ώβ€Œβ€‹β€‹β€β€Œβ€β€Œο»Ώβ€‹β€‹β€Œβ€β€Œβ€Œβ€Œο»Ώβ€‹β€β€Œο»Ώβ€‹ο»Ώβ€Œο»Ώβ€‹β€‹β€Œβ€β€Œβ€Œβ€Œβ€β€‹ο»Ώβ€Œο»Ώβ€Œβ€‹β€Œβ€β€β€Œβ€Œο»Ώβ€Œβ€β€Œβ€β€Œβ€Œβ€‹ο»Ώο»Ώβ€Œβ€Œο»Ώβ€‹β€‹β€Œο»Ώβ€Œβ€Œβ€Œβ€β€‹β€β€Œβ€ο»Ώβ€‹β€Œβ€β€β€Œβ€Œο»Ώβ€‹ο»Ώβ€Œβ€β€β€‹β€Œβ€β€Œβ€Œβ€Œβ€β€Œβ€‹β€‹β€β€‹β€β€Œο»Ώο»Ώβ€Œ

<span id="b782" class="dh yq gq gr yj b be yr ys ab yt">>>> array = [51, 114, 48, 109, 121, 110, 52, 95, 114, 51, 116, 116, 117, 98, 95, 51, 104, 116, 95, 115, 115, 52, 112, 95, 48, 116, 95, 116, 110, 52, 119, 95, 116, 110, 48, 100, 95, 49]
>>> ''.join([chr(i) for i in array[::-1]])
'1_d0nt_w4nt_t0_p4ss_th3_butt3r_4nym0r3'</span>β€‹β€‹β€‹β€‹β€Œο»Ώβ€ο»Ώβ€‹β€β€‹β€β€Œβ€ο»Ώο»Ώβ€Œο»Ώβ€‹β€β€Œβ€β€β€Œβ€Œβ€β€Œο»Ώβ€Œβ€β€β€Œβ€Œβ€ο»Ώβ€β€‹β€β€‹β€β€‹ο»Ώβ€β€β€‹β€β€‹β€β€Œο»Ώβ€‹ο»Ώβ€Œβ€β€‹β€Œβ€Œβ€ο»Ώβ€β€Œβ€β€β€Œβ€Œο»Ώβ€Œβ€‹β€Œο»Ώβ€β€Œβ€‹β€ο»Ώβ€β€Œβ€β€β€Œβ€Œβ€ο»Ώο»Ώβ€‹β€β€‹β€β€‹β€ο»Ώβ€‹β€‹β€β€‹β€β€Œβ€β€β€‹β€Œο»Ώβ€‹β€β€Œβ€β€Œβ€Œβ€Œβ€β€Œβ€β€‹β€β€‹β€β€‹ο»Ώβ€β€β€‹β€β€‹β€β€Œβ€β€β€‹β€Œο»Ώβ€Œβ€‹β€Œο»Ώβ€Œβ€‹β€Œο»Ώβ€‹β€‹β€Œο»Ώβ€‹ο»Ώβ€‹ο»Ώβ€β€β€‹β€ο»Ώο»Ώβ€‹β€ο»Ώο»Ώβ€Œβ€β€β€Œβ€Œβ€ο»Ώβ€β€Œο»Ώβ€Œβ€‹β€Œβ€β€Œβ€Œβ€Œβ€ο»Ώβ€‹β€‹ο»Ώβ€Œβ€‹β€‹ο»Ώβ€Œο»Ώβ€‹ο»Ώβ€‹β€Œβ€‹β€ο»Ώβ€β€Œο»Ώβ€‹ο»Ώβ€Œβ€β€‹β€Œβ€Œβ€ο»Ώβ€β€Œβ€β€β€Œβ€Œο»Ώβ€Œβ€‹β€Œο»Ώβ€β€Œβ€‹β€ο»Ώβ€β€Œο»Ώβ€‹ο»Ώβ€Œο»Ώβ€Œβ€‹β€Œο»Ώβ€Œβ€Œβ€Œβ€β€Œβ€‹β€Œβ€β€β€Œβ€Œβ€ο»Ώο»Ώβ€‹β€ο»Ώο»Ώβ€Œβ€β€β€Œβ€Œβ€ο»Ώβ€β€Œο»Ώβ€Œβ€‹β€Œβ€β€Œβ€Œβ€Œβ€ο»Ώβ€β€Œο»Ώβ€Œβ€‹β€‹β€ο»Ώο»Ώβ€Œβ€β€Œβ€Œβ€Œβ€β€Œβ€‹β€Œβ€β€β€Œβ€Œο»Ώβ€Œβ€‹β€‹β€ο»Ώο»Ώβ€Œβ€ο»Ώβ€Œβ€Œβ€ο»Ώο»Ώβ€Œβ€β€Œβ€‹β€Œβ€β€Œβ€Œβ€‹ο»Ώο»Ώβ€Œβ€Œο»Ώβ€‹β€‹β€Œο»Ώβ€‹β€β€Œβ€β€Œβ€Œβ€Œο»Ώβ€‹ο»Ώβ€Œβ€β€Œβ€Œβ€Œβ€ο»Ώβ€β€Œο»Ώβ€Œβ€‹β€Œβ€β€‹β€Œβ€Œο»Ώβ€Œβ€‹β€Œβ€β€β€Œβ€Œβ€ο»Ώο»Ώβ€Œβ€ο»Ώβ€β€‹ο»Ώβ€ο»Ώβ€Œβ€β€β€Œβ€Œβ€β€Œβ€‹β€‹ο»Ώο»Ώβ€Œβ€Œβ€β€Œο»Ώβ€Œο»Ώβ€‹β€‹β€Œβ€β€ο»Ώβ€Œβ€Œβ€Œβ€β€Œβ€β€‹β€Œβ€Œο»Ώβ€Œβ€‹β€Œο»Ώβ€Œβ€Œβ€Œβ€β€Œβ€β€‹ο»Ώβ€Œβ€β€Œβ€Œβ€Œβ€Œβ€Œβ€ο»Ώβ€Œβ€Œβ€Œβ€‹β€Œβ€Œο»Ώβ€Œβ€β€Œο»Ώβ€Œβ€Œβ€Œβ€‹ο»Ώο»Ώβ€Œβ€ο»Ώβ€‹β€Œβ€β€Œβ€β€Œο»Ώβ€β€β€‹ο»Ώβ€Œβ€‹β€Œβ€ο»Ώβ€β€Œβ€‹β€Œο»Ώβ€Œβ€‹ο»Ώο»Ώβ€‹ο»Ώβ€ο»Ώβ€Œο»Ώβ€Œβ€‹β€Œο»Ώβ€β€Œβ€Œο»Ώβ€‹β€‹β€Œβ€β€Œβ€Œβ€‹ο»Ώο»Ώβ€Œβ€Œβ€β€‹β€β€Œβ€ο»Ώβ€‹β€Œβ€ο»Ώο»Ώβ€Œβ€β€Œο»Ώβ€‹ο»Ώβ€ο»Ώβ€Œο»Ώβ€‹β€‹β€Œβ€β€‹β€Œβ€Œο»Ώβ€Œβ€‹β€Œβ€β€β€‹β€‹ο»Ώο»Ώβ€Œβ€Œο»Ώβ€‹β€‹β€Œβ€β€‹β€Œβ€Œβ€β€Œο»Ώβ€Œβ€β€Œβ€Œβ€Œβ€‹β€‹β€β€Œο»Ώβ€Œβ€Œβ€Œβ€β€β€Œβ€Œβ€ο»Ώβ€‹β€Œβ€β€Œβ€‹β€Œβ€β€Œβ€Œβ€Œο»Ώβ€‹β€β€‹β€β€Œβ€Œβ€‹ο»Ώβ€Œβ€Œβ€Œβ€‹β€‹β€β€Œβ€Œο»Ώο»Ώβ€Œβ€β€ο»Ώβ€Œβ€β€Œβ€Œβ€Œο»Ώβ€β€Œβ€‹β€β€Œβ€Œβ€‹ο»Ώβ€‹ο»Ώβ€Œβ€‹β€Œβ€‹β€‹β€β€Œβ€Œβ€‹ο»Ώβ€‹ο»Ώβ€Œβ€‹β€Œβ€‹β€‹β€β€Œβ€Œβ€‹ο»Ώβ€‹β€β€‹ο»Ώβ€‹β€β€Œβ€‹β€β€β€‹ο»Ώβ€‹β€‹β€‹ο»Ώβ€Œο»Ώβ€Œο»Ώβ€β€β€‹β€ο»Ώβ€Œβ€Œβ€β€β€Œβ€Œβ€Œβ€‹β€β€Œβ€β€‹β€β€Œβ€ο»Ώβ€Œβ€Œβ€β€β€Œβ€Œβ€Œβ€‹β€‹β€Œβ€Œβ€Œβ€‹β€‹β€β€Œβ€Œβ€‹ο»Ώβ€‹β€β€‹ο»Ώβ€‹β€β€‹β€β€Œβ€Œβ€‹ο»Ώβ€Œβ€Œβ€Œβ€‹β€Œβ€‹β€‹β€ο»Ώβ€β€Œο»Ώβ€‹β€β€Œβ€β€β€Œβ€Œβ€β€‹ο»Ώβ€Œβ€β€β€‹β€Œβ€Œβ€Œβ€‹β€Œβ€β€Œβ€Œβ€Œο»Ώβ€β€‹β€Œο»Ώβ€Œβ€‹β€‹β€β€Œβ€Œβ€‹ο»Ώβ€Œβ€Œβ€Œβ€‹β€‹β€β€Œβ€Œο»Ώο»Ώβ€Œβ€β€ο»Ώβ€Œβ€β€Œβ€Œβ€Œο»Ώβ€β€Œβ€‹β€β€Œβ€Œβ€‹ο»Ώβ€‹ο»Ώβ€Œβ€‹β€Œβ€‹β€‹β€β€Œβ€Œβ€‹ο»Ώβ€‹ο»Ώβ€Œβ€‹β€Œβ€‹β€‹β€β€Œβ€Œβ€‹ο»Ώβ€‹β€β€‹ο»Ώβ€‹β€β€Œβ€ο»Ώβ€Œβ€Œβ€‹β€Œβ€‹β€Œβ€Œβ€Œβ€‹β€‹ο»Ώβ€‹β€β€Œβ€Œβ€‹β€Œβ€Œβ€ο»Ώβ€‹β€Œο»Ώβ€β€β€Œβ€‹β€Œβ€Œβ€Œβ€‹ο»Ώβ€β€Œβ€‹β€β€Œβ€Œβ€Œβ€β€‹β€‹ο»Ώβ€β€Œβ€‹β€β€Œβ€Œβ€‹ο»Ώβ€‹β€β€‹ο»Ώβ€‹β€β€‹β€β€Œβ€Œβ€‹ο»Ώβ€Œβ€Œβ€Œβ€‹β€Œβ€‹β€‹β€ο»Ώβ€β€Œβ€β€‹ο»Ώβ€Œβ€β€β€‹β€Œβ€β€β€Œβ€Œβ€ο»Ώβ€‹β€Œβ€β€Œβ€‹β€Œο»Ώβ€‹β€β€Œβ€β€Œβ€Œβ€Œβ€ο»Ώβ€β€‹β€β€Œβ€Œβ€‹ο»Ώβ€Œβ€Œβ€Œβ€‹β€‹β€β€Œβ€Œο»Ώο»Ώβ€Œβ€β€ο»Ώβ€Œβ€β€Œβ€Œβ€Œο»Ώβ€β€Œβ€‹β€β€Œβ€Œβ€‹ο»Ώβ€‹ο»Ώβ€Œβ€‹β€Œβ€‹β€‹β€β€Œβ€Œβ€‹ο»Ώβ€‹ο»Ώβ€Œβ€‹β€Œβ€‹β€‹β€β€Œβ€Œβ€‹ο»Ώβ€‹β€β€‹ο»Ώβ€‹β€β€Œο»Ώβ€β€β€Œβ€Œβ€Œβ€β€Œβ€‹β€Œβ€Œβ€Œο»Ώβ€β€‹β€Œβ€ο»Ώβ€‹β€Œβ€‹β€β€β€Œο»Ώβ€β€Œβ€Œβ€Œβ€Œβ€‹β€Œβ€ο»Ώβ€‹β€Œβ€Œβ€β€β€Œβ€‹β€‹β€Œβ€Œβ€‹β€‹β€Œβ€‹β€β€Œβ€Œβ€‹ο»Ώβ€‹β€β€‹ο»Ώβ€‹β€β€‹β€β€Œβ€Œβ€‹ο»Ώβ€Œβ€Œβ€Œβ€‹β€Œβ€‹β€‹β€ο»Ώβ€β€Œο»Ώβ€Œβ€‹β€Œβ€β€Œβ€Œβ€Œο»Ώβ€β€‹β€Œο»Ώβ€Œβ€‹β€‹ο»Ώο»Ώο»Ώβ€Œβ€β€‹β€β€Œβ€β€‹β€Œβ€Œο»Ώβ€‹ο»Ώβ€Œβ€β€Œβ€Œβ€Œβ€Œβ€Œβ€Œβ€Œο»Ώβ€‹β€β€Œβ€ο»Ώβ€‹β€‹ο»Ώο»Ώβ€Œβ€Œβ€β€β€‹β€Œο»Ώβ€Œβ€‹β€Œο»Ώβ€Œβ€‹β€Œο»Ώβ€‹β€‹β€Œο»Ώβ€‹ο»Ώβ€‹β€β€Œβ€Œβ€‹ο»Ώβ€‹ο»Ώβ€Œβ€‹β€‹β€Œβ€‹β€β€Œβ€Œβ€‹ο»Ώβ€‹β€β€Œβ€‹β€Œβ€β€‹β€β€Œβ€Œβ€‹ο»Ώβ€‹β€β€Œβ€‹β€Œβ€β€Œβ€β€β€Œβ€Œβ€ο»Ώβ€β€Œο»Ώβ€Œβ€‹β€Œβ€β€Œβ€Œβ€Œβ€ο»Ώβ€‹β€‹ο»Ώβ€Œβ€‹β€‹ο»Ώβ€Œο»Ώβ€‹ο»Ώβ€‹β€Œβ€‹β€ο»Ώβ€β€Œο»Ώβ€‹ο»Ώβ€Œβ€β€‹β€Œβ€Œβ€ο»Ώβ€β€Œβ€β€β€Œβ€Œο»Ώβ€Œβ€‹β€Œο»Ώβ€β€Œβ€‹β€ο»Ώβ€β€Œο»Ώβ€‹ο»Ώβ€Œο»Ώβ€Œβ€‹β€Œο»Ώβ€Œβ€Œβ€Œβ€β€Œβ€‹β€Œβ€β€β€Œβ€Œβ€ο»Ώο»Ώβ€‹β€β€Œβ€β€Œβ€β€β€Œβ€Œβ€β€Œβ€‹β€‹ο»Ώο»Ώβ€Œβ€Œβ€β€Œο»Ώβ€Œο»Ώβ€‹β€‹β€Œβ€β€ο»Ώβ€Œβ€Œβ€Œβ€β€Œβ€β€‹β€Œβ€Œο»Ώβ€Œβ€‹β€Œο»Ώβ€Œβ€Œβ€Œβ€β€Œβ€β€‹ο»Ώβ€Œβ€β€Œβ€Œβ€Œβ€Œβ€Œβ€ο»Ώβ€Œβ€Œβ€Œβ€‹β€Œβ€Œο»Ώβ€Œβ€β€Œο»Ώβ€Œβ€Œβ€Œβ€‹ο»Ώο»Ώβ€Œβ€ο»Ώβ€‹β€Œβ€β€Œβ€β€Œο»Ώβ€β€β€‹ο»Ώβ€Œβ€‹β€Œβ€ο»Ώβ€β€Œβ€‹β€Œο»Ώβ€Œβ€‹ο»Ώο»Ώβ€‹β€β€Œβ€β€Œο»Ώβ€Œβ€‹β€Œο»Ώβ€β€Œβ€Œο»Ώβ€‹β€‹β€Œβ€β€Œβ€Œβ€‹ο»Ώο»Ώβ€Œβ€Œβ€β€‹β€β€Œβ€ο»Ώβ€‹β€Œβ€ο»Ώο»Ώβ€Œβ€β€Œο»Ώβ€‹β€β€Œβ€β€Œο»Ώβ€‹β€‹β€Œβ€β€‹β€Œβ€Œο»Ώβ€Œβ€‹β€Œβ€β€β€‹β€‹ο»Ώο»Ώβ€Œβ€Œο»Ώβ€‹β€‹β€Œβ€β€‹β€Œβ€Œβ€β€Œο»Ώβ€Œβ€β€Œβ€Œβ€Œβ€‹β€‹β€β€Œο»Ώβ€Œβ€Œβ€Œβ€β€β€Œβ€Œβ€ο»Ώβ€‹β€Œβ€β€Œβ€‹β€Œβ€β€Œβ€Œβ€Œο»Ώβ€‹β€β€‹β€β€Œβ€Œβ€‹ο»Ώβ€Œβ€Œβ€Œβ€‹β€‹β€β€Œβ€Œο»Ώο»Ώβ€Œβ€β€ο»Ώβ€Œβ€β€Œβ€Œβ€Œο»Ώβ€β€Œβ€‹β€β€Œβ€Œβ€‹ο»Ώβ€‹ο»Ώβ€Œβ€‹β€Œβ€‹β€‹β€β€Œβ€Œβ€‹ο»Ώβ€‹ο»Ώβ€Œβ€‹β€Œβ€‹β€‹β€β€Œβ€Œβ€‹ο»Ώβ€‹β€β€‹ο»Ώβ€‹β€β€Œβ€‹β€β€β€‹ο»Ώβ€‹β€‹β€‹ο»Ώβ€Œο»Ώβ€Œο»Ώβ€β€β€‹β€ο»Ώβ€Œβ€Œβ€β€β€Œβ€Œβ€Œβ€‹β€β€Œβ€β€‹β€β€Œβ€ο»Ώβ€Œβ€Œβ€β€β€Œβ€Œβ€Œβ€‹β€‹β€Œβ€Œβ€Œβ€‹β€‹β€β€Œβ€Œβ€‹ο»Ώβ€‹β€β€‹ο»Ώβ€‹β€β€‹β€β€Œβ€Œβ€‹ο»Ώβ€Œβ€Œβ€Œβ€‹β€Œβ€‹β€‹β€ο»Ώβ€β€Œο»Ώβ€‹β€β€Œβ€β€β€Œβ€Œβ€β€‹ο»Ώβ€Œβ€β€β€‹β€Œβ€Œβ€Œβ€‹β€Œβ€β€Œβ€Œβ€Œο»Ώβ€β€‹β€Œο»Ώβ€Œβ€‹β€‹β€β€Œβ€Œβ€‹ο»Ώβ€Œβ€Œβ€Œβ€‹β€‹β€β€Œβ€Œο»Ώο»Ώβ€Œβ€β€ο»Ώβ€Œβ€β€Œβ€Œβ€Œο»Ώβ€β€Œβ€‹β€β€Œβ€Œβ€‹ο»Ώβ€‹ο»Ώβ€Œβ€‹β€Œβ€‹β€‹β€β€Œβ€Œβ€‹ο»Ώβ€‹ο»Ώβ€Œβ€‹β€Œβ€‹β€‹β€β€Œβ€Œβ€‹ο»Ώβ€‹β€β€‹ο»Ώβ€‹β€β€Œβ€ο»Ώβ€Œβ€Œβ€‹β€Œβ€‹β€Œβ€Œβ€Œβ€‹β€‹ο»Ώβ€‹β€β€Œβ€Œβ€‹β€Œβ€Œβ€ο»Ώβ€‹β€Œο»Ώβ€β€β€Œβ€‹β€Œβ€Œβ€Œβ€‹ο»Ώβ€β€Œβ€‹β€β€Œβ€Œβ€Œβ€β€‹β€‹ο»Ώβ€β€Œβ€‹β€β€Œβ€Œβ€‹ο»Ώβ€‹β€β€‹ο»Ώβ€‹β€β€‹β€β€Œβ€Œβ€‹ο»Ώβ€Œβ€Œβ€Œβ€‹β€Œβ€‹β€‹β€ο»Ώβ€β€Œβ€β€‹ο»Ώβ€Œβ€β€β€‹β€Œβ€β€β€Œβ€Œβ€ο»Ώβ€‹β€Œβ€β€Œβ€‹β€Œο»Ώβ€‹β€β€Œβ€β€Œβ€Œβ€Œβ€ο»Ώβ€β€‹β€β€Œβ€Œβ€‹ο»Ώβ€Œβ€Œβ€Œβ€‹β€‹β€β€Œβ€Œο»Ώο»Ώβ€Œβ€β€ο»Ώβ€Œβ€β€Œβ€Œβ€Œο»Ώβ€β€Œβ€‹β€β€Œβ€Œβ€‹ο»Ώβ€‹ο»Ώβ€Œβ€‹β€Œβ€‹β€‹β€β€Œβ€Œβ€‹ο»Ώβ€‹ο»Ώβ€Œβ€‹β€Œβ€‹β€‹β€β€Œβ€Œβ€‹ο»Ώβ€‹β€β€‹ο»Ώβ€‹β€β€Œο»Ώβ€β€β€Œβ€Œβ€Œβ€β€Œβ€‹β€Œβ€Œβ€Œο»Ώβ€β€‹β€Œβ€ο»Ώβ€‹β€Œβ€‹β€β€β€Œο»Ώβ€β€Œβ€Œβ€Œβ€Œβ€‹β€Œβ€ο»Ώβ€‹β€Œβ€Œβ€β€β€Œβ€‹β€‹β€Œβ€Œβ€‹β€‹β€Œβ€‹β€β€Œβ€Œβ€‹ο»Ώβ€‹β€β€‹ο»Ώβ€‹β€β€‹β€β€Œβ€Œβ€‹ο»Ώβ€Œβ€Œβ€Œβ€‹β€Œβ€‹β€‹β€ο»Ώβ€β€Œο»Ώβ€Œβ€‹β€Œβ€β€Œβ€Œβ€Œο»Ώβ€β€‹β€Œο»Ώβ€Œβ€‹β€‹β€β€Œβ€β€Œο»Ώβ€‹β€‹β€Œβ€β€Œβ€Œβ€Œο»Ώβ€‹β€β€Œο»Ώβ€‹ο»Ώβ€Œο»Ώβ€‹β€‹β€Œβ€β€Œβ€Œβ€Œβ€β€‹ο»Ώβ€Œο»Ώβ€Œβ€‹β€Œβ€β€β€Œβ€Œο»Ώβ€Œβ€β€Œβ€β€Œβ€Œβ€‹ο»Ώο»Ώβ€Œβ€Œο»Ώβ€‹β€‹β€Œο»Ώβ€Œβ€Œβ€Œβ€β€‹β€β€Œβ€ο»Ώβ€‹β€Œβ€β€β€Œβ€Œο»Ώβ€‹ο»Ώβ€Œβ€β€β€‹β€Œβ€β€Œβ€Œβ€Œβ€β€Œβ€‹β€‹β€β€‹β€β€Œο»Ώο»Ώβ€Œ

This password seems to finally appease the cyborg:β€‹β€‹β€‹β€‹β€Œο»Ώβ€ο»Ώβ€‹β€β€‹β€β€Œβ€ο»Ώο»Ώβ€Œο»Ώβ€‹β€β€Œβ€β€β€Œβ€Œβ€β€Œο»Ώβ€Œβ€β€β€Œβ€Œβ€ο»Ώβ€β€‹β€β€‹β€β€‹ο»Ώβ€β€β€‹β€β€‹β€β€Œο»Ώβ€‹ο»Ώβ€Œβ€β€‹β€Œβ€Œβ€ο»Ώβ€β€Œβ€β€β€Œβ€Œο»Ώβ€Œβ€‹β€Œο»Ώβ€β€Œβ€‹β€ο»Ώβ€β€Œβ€β€β€Œβ€Œβ€ο»Ώο»Ώβ€‹β€β€‹β€β€‹β€ο»Ώβ€‹β€‹β€β€‹β€β€Œβ€β€β€‹β€Œο»Ώβ€‹β€β€Œβ€β€Œβ€Œβ€Œβ€β€Œβ€β€‹β€β€‹β€β€‹ο»Ώβ€β€β€‹β€β€‹β€β€Œβ€β€β€‹β€Œο»Ώβ€Œβ€‹β€Œο»Ώβ€Œβ€‹β€Œο»Ώβ€‹β€‹β€Œο»Ώβ€‹ο»Ώβ€‹ο»Ώβ€β€β€‹β€ο»Ώο»Ώβ€‹β€ο»Ώο»Ώβ€Œβ€β€β€Œβ€Œβ€ο»Ώβ€β€Œο»Ώβ€Œβ€‹β€Œβ€β€Œβ€Œβ€Œβ€ο»Ώβ€‹β€‹ο»Ώβ€Œβ€‹β€‹ο»Ώβ€Œο»Ώβ€‹ο»Ώβ€‹β€Œβ€‹β€ο»Ώβ€β€Œο»Ώβ€‹ο»Ώβ€Œβ€β€‹β€Œβ€Œβ€ο»Ώβ€β€Œβ€β€β€Œβ€Œο»Ώβ€Œβ€‹β€Œο»Ώβ€β€Œβ€‹β€ο»Ώβ€β€Œο»Ώβ€‹ο»Ώβ€Œο»Ώβ€Œβ€‹β€Œο»Ώβ€Œβ€Œβ€Œβ€β€Œβ€‹β€Œβ€β€β€Œβ€Œβ€ο»Ώο»Ώβ€‹β€ο»Ώο»Ώβ€Œβ€β€β€Œβ€Œβ€ο»Ώβ€β€Œο»Ώβ€Œβ€‹β€Œβ€β€Œβ€Œβ€Œβ€ο»Ώβ€β€Œο»Ώβ€Œβ€‹β€‹β€ο»Ώο»Ώβ€Œβ€β€Œβ€Œβ€Œβ€β€Œβ€‹β€Œβ€β€β€Œβ€Œο»Ώβ€Œβ€‹β€‹β€ο»Ώο»Ώβ€Œβ€ο»Ώβ€Œβ€Œβ€ο»Ώο»Ώβ€Œβ€β€Œβ€‹β€Œβ€β€Œβ€Œβ€‹ο»Ώο»Ώβ€Œβ€Œο»Ώβ€‹β€‹β€Œο»Ώβ€‹β€β€Œβ€β€Œβ€Œβ€Œο»Ώβ€‹ο»Ώβ€Œβ€β€Œβ€Œβ€Œβ€ο»Ώβ€β€Œο»Ώβ€Œβ€‹β€Œβ€β€‹β€Œβ€Œο»Ώβ€Œβ€‹β€Œβ€β€β€Œβ€Œβ€ο»Ώο»Ώβ€Œβ€ο»Ώβ€β€‹ο»Ώβ€ο»Ώβ€Œβ€β€β€Œβ€Œβ€β€Œβ€‹β€‹ο»Ώο»Ώβ€Œβ€Œβ€β€Œο»Ώβ€Œο»Ώβ€‹β€‹β€Œβ€β€ο»Ώβ€Œβ€Œβ€Œβ€β€Œβ€β€‹β€Œβ€Œο»Ώβ€Œβ€‹β€Œο»Ώβ€Œβ€Œβ€Œβ€β€Œβ€β€‹ο»Ώβ€Œβ€β€Œβ€Œβ€Œβ€Œβ€Œβ€ο»Ώβ€Œβ€Œβ€Œβ€‹β€Œβ€Œο»Ώβ€Œβ€β€Œο»Ώβ€Œβ€Œβ€Œβ€‹ο»Ώο»Ώβ€Œβ€ο»Ώβ€‹β€Œβ€β€Œβ€β€Œο»Ώβ€β€β€‹ο»Ώβ€Œβ€‹β€Œβ€ο»Ώβ€β€Œβ€‹β€Œο»Ώβ€Œβ€‹ο»Ώο»Ώβ€‹ο»Ώβ€ο»Ώβ€Œο»Ώβ€Œβ€‹β€Œο»Ώβ€β€Œβ€Œο»Ώβ€‹β€‹β€Œβ€β€Œβ€Œβ€‹ο»Ώο»Ώβ€Œβ€Œβ€β€‹β€β€Œβ€ο»Ώβ€‹β€Œβ€ο»Ώο»Ώβ€Œβ€β€Œο»Ώβ€‹ο»Ώβ€ο»Ώβ€Œο»Ώβ€‹β€‹β€Œβ€β€‹β€Œβ€Œο»Ώβ€Œβ€‹β€Œβ€β€β€‹β€‹ο»Ώο»Ώβ€Œβ€Œο»Ώβ€‹β€‹β€Œβ€β€‹β€Œβ€Œβ€β€Œο»Ώβ€Œβ€β€Œβ€Œβ€Œβ€‹β€‹β€β€Œο»Ώβ€Œβ€Œβ€Œβ€β€β€Œβ€Œβ€ο»Ώβ€‹β€Œβ€β€Œβ€‹β€Œβ€β€Œβ€Œβ€Œο»Ώβ€‹β€β€‹β€β€Œβ€Œβ€‹ο»Ώβ€Œβ€Œβ€Œβ€‹β€‹β€β€Œβ€Œο»Ώο»Ώβ€Œβ€β€ο»Ώβ€Œβ€β€Œβ€Œβ€Œο»Ώβ€β€Œβ€‹β€β€Œβ€Œβ€‹ο»Ώβ€‹ο»Ώβ€Œβ€‹β€Œβ€‹β€‹β€β€Œβ€Œβ€‹ο»Ώβ€‹ο»Ώβ€Œβ€‹β€Œβ€‹β€‹β€β€Œβ€Œβ€‹ο»Ώβ€‹β€β€‹ο»Ώβ€‹β€β€Œβ€‹β€β€β€‹ο»Ώβ€‹β€‹β€‹ο»Ώβ€Œο»Ώβ€Œο»Ώβ€β€β€‹β€ο»Ώβ€Œβ€Œβ€β€β€Œβ€Œβ€Œβ€‹β€β€Œβ€β€‹β€β€Œβ€ο»Ώβ€Œβ€Œβ€β€β€Œβ€Œβ€Œβ€‹β€‹β€Œβ€Œβ€Œβ€‹β€‹β€β€Œβ€Œβ€‹ο»Ώβ€‹β€β€‹ο»Ώβ€‹β€β€‹β€β€Œβ€Œβ€‹ο»Ώβ€Œβ€Œβ€Œβ€‹β€Œβ€‹β€‹β€ο»Ώβ€β€Œο»Ώβ€‹β€β€Œβ€β€β€Œβ€Œβ€β€‹ο»Ώβ€Œβ€β€β€‹β€Œβ€Œβ€Œβ€‹β€Œβ€β€Œβ€Œβ€Œο»Ώβ€β€‹β€Œο»Ώβ€Œβ€‹β€‹β€β€Œβ€Œβ€‹ο»Ώβ€Œβ€Œβ€Œβ€‹β€‹β€β€Œβ€Œο»Ώο»Ώβ€Œβ€β€ο»Ώβ€Œβ€β€Œβ€Œβ€Œο»Ώβ€β€Œβ€‹β€β€Œβ€Œβ€‹ο»Ώβ€‹ο»Ώβ€Œβ€‹β€Œβ€‹β€‹β€β€Œβ€Œβ€‹ο»Ώβ€‹ο»Ώβ€Œβ€‹β€Œβ€‹β€‹β€β€Œβ€Œβ€‹ο»Ώβ€‹β€β€‹ο»Ώβ€‹β€β€Œβ€Œβ€β€β€Œβ€β€Œβ€‹β€Œο»Ώβ€β€‹β€Œβ€β€‹ο»Ώβ€Œβ€‹ο»Ώο»Ώβ€Œβ€‹ο»Ώβ€β€‹ο»Ώβ€Œβ€‹β€Œο»Ώβ€Œβ€β€Œβ€‹β€ο»Ώβ€Œβ€β€‹β€β€Œβ€β€Œο»Ώβ€Œβ€β€‹ο»Ώβ€‹β€β€Œβ€Œβ€‹ο»Ώβ€‹β€β€‹ο»Ώβ€‹β€β€‹β€β€Œβ€Œβ€‹ο»Ώβ€Œβ€Œβ€Œβ€‹β€Œβ€‹β€‹β€ο»Ώβ€β€Œβ€β€‹ο»Ώβ€Œβ€β€β€‹β€Œβ€β€β€Œβ€Œβ€ο»Ώβ€‹β€Œβ€β€Œβ€‹β€Œο»Ώβ€‹β€β€Œβ€β€Œβ€Œβ€Œβ€ο»Ώβ€β€‹β€β€Œβ€Œβ€‹ο»Ώβ€Œβ€Œβ€Œβ€‹β€‹β€β€Œβ€Œο»Ώο»Ώβ€Œβ€β€ο»Ώβ€Œβ€β€Œβ€Œβ€Œο»Ώβ€β€Œβ€‹β€β€Œβ€Œβ€‹ο»Ώβ€‹ο»Ώβ€Œβ€‹β€Œβ€‹β€‹β€β€Œβ€Œβ€‹ο»Ώβ€‹ο»Ώβ€Œβ€‹β€Œβ€‹β€‹β€β€Œβ€Œβ€‹ο»Ώβ€‹β€β€‹ο»Ώβ€‹β€β€Œβ€‹β€β€Œβ€Œβ€ο»Ώβ€Œβ€Œο»Ώβ€‹β€β€Œβ€‹β€Œβ€‹β€Œο»Ώβ€‹ο»Ώβ€‹ο»Ώβ€‹β€Œβ€Œβ€Œβ€Œβ€β€‹ο»Ώβ€‹β€β€Œβ€Œβ€β€β€Œβ€β€β€Œβ€‹ο»Ώβ€Œο»Ώβ€Œβ€β€‹β€β€‹β€β€Œβ€Œβ€‹ο»Ώβ€‹β€β€‹ο»Ώβ€‹β€β€‹β€β€Œβ€Œβ€‹ο»Ώβ€Œβ€Œβ€Œβ€‹β€Œβ€‹β€‹β€ο»Ώβ€β€Œο»Ώβ€Œβ€‹β€Œβ€β€Œβ€Œβ€Œο»Ώβ€β€‹β€Œο»Ώβ€Œβ€‹β€‹ο»Ώο»Ώο»Ώβ€Œβ€β€‹β€β€Œβ€β€‹β€Œβ€Œο»Ώβ€‹ο»Ώβ€Œβ€β€Œβ€Œβ€Œβ€Œβ€Œβ€Œβ€Œο»Ώβ€‹β€β€Œβ€ο»Ώβ€‹β€‹ο»Ώο»Ώβ€Œβ€Œβ€β€β€‹β€Œο»Ώβ€Œβ€‹β€Œο»Ώβ€Œβ€‹β€Œο»Ώβ€‹β€‹β€Œο»Ώβ€‹ο»Ώβ€‹β€β€Œβ€Œβ€‹ο»Ώβ€‹ο»Ώβ€Œβ€‹β€‹β€Œβ€‹β€β€Œβ€Œβ€‹ο»Ώβ€‹β€β€Œβ€‹β€Œβ€β€‹β€β€Œβ€Œβ€‹ο»Ώβ€‹β€β€Œβ€‹β€Œβ€β€Œβ€β€β€Œβ€Œβ€ο»Ώβ€β€Œο»Ώβ€Œβ€‹β€Œβ€β€Œβ€Œβ€Œβ€ο»Ώβ€‹β€‹ο»Ώβ€Œβ€‹β€‹ο»Ώβ€Œο»Ώβ€‹ο»Ώβ€‹β€Œβ€‹β€ο»Ώβ€β€Œο»Ώβ€‹ο»Ώβ€Œβ€β€‹β€Œβ€Œβ€ο»Ώβ€β€Œβ€β€β€Œβ€Œο»Ώβ€Œβ€‹β€Œο»Ώβ€β€Œβ€‹β€ο»Ώβ€β€Œο»Ώβ€‹ο»Ώβ€Œο»Ώβ€Œβ€‹β€Œο»Ώβ€Œβ€Œβ€Œβ€β€Œβ€‹β€Œβ€β€β€Œβ€Œβ€ο»Ώο»Ώβ€‹β€β€Œβ€β€Œβ€β€β€Œβ€Œβ€β€Œβ€‹β€‹ο»Ώο»Ώβ€Œβ€Œβ€β€Œο»Ώβ€Œο»Ώβ€‹β€‹β€Œβ€β€ο»Ώβ€Œβ€Œβ€Œβ€β€Œβ€β€‹β€Œβ€Œο»Ώβ€Œβ€‹β€Œο»Ώβ€Œβ€Œβ€Œβ€β€Œβ€β€‹ο»Ώβ€Œβ€β€Œβ€Œβ€Œβ€Œβ€Œβ€ο»Ώβ€Œβ€Œβ€Œβ€‹β€Œβ€Œο»Ώβ€Œβ€β€Œο»Ώβ€Œβ€Œβ€Œβ€‹ο»Ώο»Ώβ€Œβ€ο»Ώβ€‹β€Œβ€β€Œβ€β€Œο»Ώβ€β€β€‹ο»Ώβ€Œβ€‹β€Œβ€ο»Ώβ€β€Œβ€‹β€Œο»Ώβ€Œβ€‹ο»Ώο»Ώβ€‹β€β€Œβ€β€Œο»Ώβ€Œβ€‹β€Œο»Ώβ€β€Œβ€Œο»Ώβ€‹β€‹β€Œβ€β€Œβ€Œβ€‹ο»Ώο»Ώβ€Œβ€Œβ€β€‹β€β€Œβ€ο»Ώβ€‹β€Œβ€ο»Ώο»Ώβ€Œβ€β€Œο»Ώβ€‹β€β€Œβ€β€Œο»Ώβ€‹β€‹β€Œβ€β€‹β€Œβ€Œο»Ώβ€Œβ€‹β€Œβ€β€β€‹β€‹ο»Ώο»Ώβ€Œβ€Œο»Ώβ€‹β€‹β€Œβ€β€‹β€Œβ€Œβ€β€Œο»Ώβ€Œβ€β€Œβ€Œβ€Œβ€‹β€‹β€β€Œο»Ώβ€Œβ€Œβ€Œβ€β€β€Œβ€Œβ€ο»Ώβ€‹β€Œβ€β€Œβ€‹β€Œβ€β€Œβ€Œβ€Œο»Ώβ€‹β€β€‹β€β€Œβ€Œβ€‹ο»Ώβ€Œβ€Œβ€Œβ€‹β€‹β€β€Œβ€Œο»Ώο»Ώβ€Œβ€β€ο»Ώβ€Œβ€β€Œβ€Œβ€Œο»Ώβ€β€Œβ€‹β€β€Œβ€Œβ€‹ο»Ώβ€‹ο»Ώβ€Œβ€‹β€Œβ€‹β€‹β€β€Œβ€Œβ€‹ο»Ώβ€‹ο»Ώβ€Œβ€‹β€Œβ€‹β€‹β€β€Œβ€Œβ€‹ο»Ώβ€‹β€β€‹ο»Ώβ€‹β€β€Œβ€‹β€β€β€‹ο»Ώβ€‹β€‹β€‹ο»Ώβ€Œο»Ώβ€Œο»Ώβ€β€β€‹β€ο»Ώβ€Œβ€Œβ€β€β€Œβ€Œβ€Œβ€‹β€β€Œβ€β€‹β€β€Œβ€ο»Ώβ€Œβ€Œβ€β€β€Œβ€Œβ€Œβ€‹β€‹β€Œβ€Œβ€Œβ€‹β€‹β€β€Œβ€Œβ€‹ο»Ώβ€‹β€β€‹ο»Ώβ€‹β€β€‹β€β€Œβ€Œβ€‹ο»Ώβ€Œβ€Œβ€Œβ€‹β€Œβ€‹β€‹β€ο»Ώβ€β€Œο»Ώβ€‹β€β€Œβ€β€β€Œβ€Œβ€β€‹ο»Ώβ€Œβ€β€β€‹β€Œβ€Œβ€Œβ€‹β€Œβ€β€Œβ€Œβ€Œο»Ώβ€β€‹β€Œο»Ώβ€Œβ€‹β€‹β€β€Œβ€Œβ€‹ο»Ώβ€Œβ€Œβ€Œβ€‹β€‹β€β€Œβ€Œο»Ώο»Ώβ€Œβ€β€ο»Ώβ€Œβ€β€Œβ€Œβ€Œο»Ώβ€β€Œβ€‹β€β€Œβ€Œβ€‹ο»Ώβ€‹ο»Ώβ€Œβ€‹β€Œβ€‹β€‹β€β€Œβ€Œβ€‹ο»Ώβ€‹ο»Ώβ€Œβ€‹β€Œβ€‹β€‹β€β€Œβ€Œβ€‹ο»Ώβ€‹β€β€‹ο»Ώβ€‹β€β€Œβ€Œβ€β€β€Œβ€β€Œβ€‹β€Œο»Ώβ€β€‹β€Œβ€β€‹ο»Ώβ€Œβ€‹ο»Ώο»Ώβ€Œβ€‹ο»Ώβ€β€‹ο»Ώβ€Œβ€‹β€Œο»Ώβ€Œβ€β€Œβ€‹β€ο»Ώβ€Œβ€β€‹β€β€Œβ€β€Œο»Ώβ€Œβ€β€‹ο»Ώβ€‹β€β€Œβ€Œβ€‹ο»Ώβ€‹β€β€‹ο»Ώβ€‹β€β€‹β€β€Œβ€Œβ€‹ο»Ώβ€Œβ€Œβ€Œβ€‹β€Œβ€‹β€‹β€ο»Ώβ€β€Œβ€β€‹ο»Ώβ€Œβ€β€β€‹β€Œβ€β€β€Œβ€Œβ€ο»Ώβ€‹β€Œβ€β€Œβ€‹β€Œο»Ώβ€‹β€β€Œβ€β€Œβ€Œβ€Œβ€ο»Ώβ€β€‹β€β€Œβ€Œβ€‹ο»Ώβ€Œβ€Œβ€Œβ€‹β€‹β€β€Œβ€Œο»Ώο»Ώβ€Œβ€β€ο»Ώβ€Œβ€β€Œβ€Œβ€Œο»Ώβ€β€Œβ€‹β€β€Œβ€Œβ€‹ο»Ώβ€‹ο»Ώβ€Œβ€‹β€Œβ€‹β€‹β€β€Œβ€Œβ€‹ο»Ώβ€‹ο»Ώβ€Œβ€‹β€Œβ€‹β€‹β€β€Œβ€Œβ€‹ο»Ώβ€‹β€β€‹ο»Ώβ€‹β€β€Œβ€‹β€β€Œβ€Œβ€ο»Ώβ€Œβ€Œο»Ώβ€‹β€β€Œβ€‹β€Œβ€‹β€Œο»Ώβ€‹ο»Ώβ€‹ο»Ώβ€‹β€Œβ€Œβ€Œβ€Œβ€β€‹ο»Ώβ€‹β€β€Œβ€Œβ€β€β€Œβ€β€β€Œβ€‹ο»Ώβ€Œο»Ώβ€Œβ€β€‹β€β€‹β€β€Œβ€Œβ€‹ο»Ώβ€‹β€β€‹ο»Ώβ€‹β€β€‹β€β€Œβ€Œβ€‹ο»Ώβ€Œβ€Œβ€Œβ€‹β€Œβ€‹β€‹β€ο»Ώβ€β€Œο»Ώβ€Œβ€‹β€Œβ€β€Œβ€Œβ€Œο»Ώβ€β€‹β€Œο»Ώβ€Œβ€‹β€‹β€β€Œβ€β€Œο»Ώβ€‹β€‹β€Œβ€β€Œβ€Œβ€Œο»Ώβ€‹β€β€Œο»Ώβ€‹ο»Ώβ€Œο»Ώβ€‹β€‹β€Œβ€β€Œβ€Œβ€Œβ€β€‹ο»Ώβ€Œο»Ώβ€Œβ€‹β€Œβ€β€β€Œβ€Œο»Ώβ€Œβ€β€Œβ€β€Œβ€Œβ€‹ο»Ώο»Ώβ€Œβ€Œο»Ώβ€‹β€‹β€Œο»Ώβ€Œβ€Œβ€Œβ€β€‹β€β€Œβ€ο»Ώβ€‹β€Œβ€β€β€Œβ€Œο»Ώβ€‹ο»Ώβ€Œβ€β€β€‹β€Œβ€β€Œβ€Œβ€Œβ€β€Œβ€‹β€‹β€β€‹β€β€Œο»Ώο»Ώβ€Œ

[Image: Image for post]β€‹β€‹β€‹β€‹β€Œο»Ώβ€ο»Ώβ€‹β€β€‹β€β€Œβ€ο»Ώο»Ώβ€Œο»Ώβ€‹β€β€Œβ€β€β€Œβ€Œβ€β€Œο»Ώβ€Œβ€β€β€Œβ€Œβ€ο»Ώβ€β€‹β€β€‹β€β€‹ο»Ώβ€β€β€‹β€β€‹β€β€Œο»Ώβ€‹ο»Ώβ€Œβ€β€‹β€Œβ€Œβ€ο»Ώβ€β€Œβ€β€β€Œβ€Œο»Ώβ€Œβ€‹β€Œο»Ώβ€β€Œβ€‹β€ο»Ώβ€β€Œβ€β€β€Œβ€Œβ€ο»Ώο»Ώβ€‹β€β€‹β€β€‹β€ο»Ώβ€‹β€‹β€β€‹β€β€Œβ€β€β€‹β€Œο»Ώβ€‹β€β€Œβ€β€Œβ€Œβ€Œβ€β€Œβ€β€‹β€β€‹β€β€‹ο»Ώβ€β€β€‹β€β€‹β€β€Œβ€β€β€‹β€Œο»Ώβ€Œβ€‹β€Œο»Ώβ€Œβ€‹β€Œο»Ώβ€‹β€‹β€Œο»Ώβ€‹ο»Ώβ€‹ο»Ώβ€β€β€‹β€ο»Ώο»Ώβ€‹β€ο»Ώο»Ώβ€Œβ€β€β€Œβ€Œβ€ο»Ώβ€β€Œο»Ώβ€Œβ€‹β€Œβ€β€Œβ€Œβ€Œβ€ο»Ώβ€‹β€‹ο»Ώβ€Œβ€‹β€‹ο»Ώβ€Œο»Ώβ€‹ο»Ώβ€‹β€Œβ€‹β€ο»Ώβ€β€Œο»Ώβ€‹ο»Ώβ€Œβ€β€‹β€Œβ€Œβ€ο»Ώβ€β€Œβ€β€β€Œβ€Œο»Ώβ€Œβ€‹β€Œο»Ώβ€β€Œβ€‹β€ο»Ώβ€β€Œο»Ώβ€‹ο»Ώβ€Œο»Ώβ€Œβ€‹β€Œο»Ώβ€Œβ€Œβ€Œβ€β€Œβ€‹β€Œβ€β€β€Œβ€Œβ€ο»Ώο»Ώβ€‹β€ο»Ώο»Ώβ€Œβ€β€β€Œβ€Œβ€ο»Ώβ€β€Œο»Ώβ€Œβ€‹β€Œβ€β€Œβ€Œβ€Œβ€ο»Ώβ€β€Œο»Ώβ€Œβ€‹β€‹β€ο»Ώο»Ώβ€Œβ€β€Œβ€Œβ€Œβ€β€Œβ€‹β€Œβ€β€β€Œβ€Œο»Ώβ€Œβ€‹β€‹β€ο»Ώο»Ώβ€Œβ€ο»Ώβ€Œβ€Œβ€ο»Ώο»Ώβ€Œβ€β€Œβ€‹β€Œβ€β€Œβ€Œβ€‹ο»Ώο»Ώβ€Œβ€Œο»Ώβ€‹β€‹β€Œο»Ώβ€‹β€β€Œβ€β€Œβ€Œβ€Œο»Ώβ€‹ο»Ώβ€Œβ€β€Œβ€Œβ€Œβ€ο»Ώβ€β€Œο»Ώβ€Œβ€‹β€Œβ€β€‹β€Œβ€Œο»Ώβ€Œβ€‹β€Œβ€β€β€Œβ€Œβ€ο»Ώο»Ώβ€Œβ€ο»Ώβ€β€‹ο»Ώβ€ο»Ώβ€Œβ€β€β€Œβ€Œβ€β€Œβ€‹β€‹ο»Ώο»Ώβ€Œβ€Œβ€β€Œο»Ώβ€Œο»Ώβ€‹β€‹β€Œβ€β€ο»Ώβ€Œβ€Œβ€Œβ€β€Œβ€β€‹β€Œβ€Œο»Ώβ€Œβ€‹β€Œο»Ώβ€Œβ€Œβ€Œβ€β€Œβ€β€‹ο»Ώβ€Œβ€β€Œβ€Œβ€Œβ€Œβ€Œβ€ο»Ώβ€Œβ€Œβ€Œβ€‹β€Œβ€Œο»Ώβ€Œβ€β€Œο»Ώβ€Œβ€Œβ€Œβ€‹ο»Ώο»Ώβ€Œβ€ο»Ώβ€‹β€Œβ€β€Œβ€β€Œο»Ώβ€β€β€‹ο»Ώβ€Œβ€‹β€Œβ€ο»Ώβ€β€Œβ€‹β€Œο»Ώβ€Œβ€‹ο»Ώο»Ώβ€‹ο»Ώβ€ο»Ώβ€Œο»Ώβ€Œβ€‹β€Œο»Ώβ€β€Œβ€Œο»Ώβ€‹β€‹β€Œβ€β€Œβ€Œβ€‹ο»Ώο»Ώβ€Œβ€Œβ€β€‹β€β€Œβ€ο»Ώβ€‹β€Œβ€ο»Ώο»Ώβ€Œβ€β€Œο»Ώβ€‹ο»Ώβ€ο»Ώβ€Œο»Ώβ€‹β€‹β€Œβ€β€‹β€Œβ€Œο»Ώβ€Œβ€‹β€Œβ€β€β€‹β€‹ο»Ώο»Ώβ€Œβ€Œο»Ώβ€‹β€‹β€Œβ€β€‹β€Œβ€Œβ€β€Œο»Ώβ€Œβ€β€Œβ€Œβ€Œβ€‹β€‹β€β€Œο»Ώβ€Œβ€Œβ€Œβ€β€β€Œβ€Œβ€ο»Ώβ€‹β€Œβ€β€Œβ€‹β€Œβ€β€Œβ€Œβ€Œο»Ώβ€‹β€β€‹β€β€Œβ€Œβ€‹ο»Ώβ€Œβ€Œβ€Œβ€‹β€‹β€β€Œβ€Œο»Ώο»Ώβ€Œβ€β€ο»Ώβ€Œβ€β€Œβ€Œβ€Œο»Ώβ€β€Œβ€‹β€β€Œβ€Œβ€‹ο»Ώβ€‹ο»Ώβ€Œβ€‹β€Œβ€‹β€‹β€β€Œβ€Œβ€‹ο»Ώβ€‹ο»Ώβ€Œβ€‹β€Œβ€‹β€‹β€β€Œβ€Œβ€‹ο»Ώβ€‹β€β€‹ο»Ώβ€‹β€β€Œβ€‹β€β€β€‹ο»Ώβ€‹β€‹β€‹ο»Ώβ€Œο»Ώβ€Œο»Ώβ€β€β€‹β€ο»Ώβ€Œβ€Œβ€β€β€Œβ€Œβ€Œβ€‹β€β€Œβ€β€‹β€β€Œβ€ο»Ώβ€Œβ€Œβ€β€β€Œβ€Œβ€Œβ€‹β€‹β€Œβ€Œβ€Œβ€‹β€‹β€β€Œβ€Œβ€‹ο»Ώβ€‹β€β€‹ο»Ώβ€‹β€β€‹β€β€Œβ€Œβ€‹ο»Ώβ€Œβ€Œβ€Œβ€‹β€Œβ€‹β€‹β€ο»Ώβ€β€Œο»Ώβ€‹β€β€Œβ€β€β€Œβ€Œβ€β€‹ο»Ώβ€Œβ€β€β€‹β€Œβ€Œβ€Œβ€‹β€Œβ€β€Œβ€Œβ€Œο»Ώβ€β€‹β€Œο»Ώβ€Œβ€‹β€‹β€β€Œβ€Œβ€‹ο»Ώβ€Œβ€Œβ€Œβ€‹β€‹β€β€Œβ€Œο»Ώο»Ώβ€Œβ€β€ο»Ώβ€Œβ€β€Œβ€Œβ€Œο»Ώβ€β€Œβ€‹β€β€Œβ€Œβ€‹ο»Ώβ€‹ο»Ώβ€Œβ€‹β€Œβ€‹β€‹β€β€Œβ€Œβ€‹ο»Ώβ€‹ο»Ώβ€Œβ€‹β€Œβ€‹β€‹β€β€Œβ€Œβ€‹ο»Ώβ€‹β€β€‹ο»Ώβ€‹β€β€Œο»Ώβ€‹β€‹β€‹ο»Ώβ€Œβ€β€Œβ€‹ο»Ώο»Ώβ€‹ο»Ώβ€Œο»Ώβ€Œβ€β€Œο»Ώβ€‹ο»Ώβ€Œο»Ώβ€‹ο»Ώβ€Œο»Ώβ€Œβ€Œβ€Œβ€Œβ€Œβ€β€β€β€Œβ€‹β€β€β€Œο»Ώβ€β€Œβ€Œο»Ώβ€Œβ€β€‹β€β€Œβ€Œβ€‹ο»Ώβ€‹β€β€‹ο»Ώβ€‹β€β€‹β€β€Œβ€Œβ€‹ο»Ώβ€Œβ€Œβ€Œβ€‹β€Œβ€‹β€‹β€ο»Ώβ€β€Œβ€β€‹ο»Ώβ€Œβ€β€β€‹β€Œβ€β€β€Œβ€Œβ€ο»Ώβ€‹β€Œβ€β€Œβ€‹β€Œο»Ώβ€‹β€β€Œβ€β€Œβ€Œβ€Œβ€ο»Ώβ€β€‹β€β€Œβ€Œβ€‹ο»Ώβ€Œβ€Œβ€Œβ€‹β€‹β€β€Œβ€Œο»Ώο»Ώβ€Œβ€β€ο»Ώβ€Œβ€β€Œβ€Œβ€Œο»Ώβ€β€Œβ€‹β€β€Œβ€Œβ€‹ο»Ώβ€‹ο»Ώβ€Œβ€‹β€Œβ€‹β€‹β€β€Œβ€Œβ€‹ο»Ώβ€‹ο»Ώβ€Œβ€‹β€Œβ€‹β€‹β€β€Œβ€Œβ€‹ο»Ώβ€‹β€β€‹ο»Ώβ€‹β€β€Œβ€‹ο»Ώο»Ώβ€Œβ€‹β€‹β€β€Œβ€Œβ€‹ο»Ώβ€Œο»Ώβ€β€β€Œβ€β€Œβ€β€Œο»Ώβ€‹β€‹β€Œο»Ώβ€β€Œβ€Œο»Ώβ€Œο»Ώβ€Œβ€‹β€‹ο»Ώβ€‹ο»Ώβ€‹β€Œβ€Œο»Ώβ€Œβ€β€‹ο»Ώβ€Œβ€‹β€‹β€β€Œβ€Œβ€‹ο»Ώβ€‹β€β€‹ο»Ώβ€‹β€β€‹β€β€Œβ€Œβ€‹ο»Ώβ€Œβ€Œβ€Œβ€‹β€Œβ€‹β€‹β€ο»Ώβ€β€Œο»Ώβ€Œβ€‹β€Œβ€β€Œβ€Œβ€Œο»Ώβ€β€‹β€Œο»Ώβ€Œβ€‹β€‹ο»Ώο»Ώο»Ώβ€Œβ€β€‹β€β€Œβ€β€‹β€Œβ€Œο»Ώβ€‹ο»Ώβ€Œβ€β€Œβ€Œβ€Œβ€Œβ€Œβ€Œβ€Œο»Ώβ€‹β€β€Œβ€ο»Ώβ€‹β€‹ο»Ώο»Ώβ€Œβ€Œβ€β€β€‹β€Œο»Ώβ€Œβ€‹β€Œο»Ώβ€Œβ€‹β€Œο»Ώβ€‹β€‹β€Œο»Ώβ€‹ο»Ώβ€‹β€β€Œβ€Œβ€‹ο»Ώβ€‹ο»Ώβ€Œβ€‹β€‹β€Œβ€‹β€β€Œβ€Œβ€‹ο»Ώβ€‹β€β€Œβ€‹β€Œβ€β€‹β€β€Œβ€Œβ€‹ο»Ώβ€‹β€β€Œβ€‹β€Œβ€β€Œβ€β€β€Œβ€Œβ€ο»Ώβ€β€Œο»Ώβ€Œβ€‹β€Œβ€β€Œβ€Œβ€Œβ€ο»Ώβ€‹β€‹ο»Ώβ€Œβ€‹β€‹ο»Ώβ€Œο»Ώβ€‹ο»Ώβ€‹β€Œβ€‹β€ο»Ώβ€β€Œο»Ώβ€‹ο»Ώβ€Œβ€β€‹β€Œβ€Œβ€ο»Ώβ€β€Œβ€β€β€Œβ€Œο»Ώβ€Œβ€‹β€Œο»Ώβ€β€Œβ€‹β€ο»Ώβ€β€Œο»Ώβ€‹ο»Ώβ€Œο»Ώβ€Œβ€‹β€Œο»Ώβ€Œβ€Œβ€Œβ€β€Œβ€‹β€Œβ€β€β€Œβ€Œβ€ο»Ώο»Ώβ€‹β€β€Œβ€β€Œβ€β€β€Œβ€Œβ€β€Œβ€‹β€‹ο»Ώο»Ώβ€Œβ€Œβ€β€Œο»Ώβ€Œο»Ώβ€‹β€‹β€Œβ€β€ο»Ώβ€Œβ€Œβ€Œβ€β€Œβ€β€‹β€Œβ€Œο»Ώβ€Œβ€‹β€Œο»Ώβ€Œβ€Œβ€Œβ€β€Œβ€β€‹ο»Ώβ€Œβ€β€Œβ€Œβ€Œβ€Œβ€Œβ€ο»Ώβ€Œβ€Œβ€Œβ€‹β€Œβ€Œο»Ώβ€Œβ€β€Œο»Ώβ€Œβ€Œβ€Œβ€‹ο»Ώο»Ώβ€Œβ€ο»Ώβ€‹β€Œβ€β€Œβ€β€Œο»Ώβ€β€β€‹ο»Ώβ€Œβ€‹β€Œβ€ο»Ώβ€β€Œβ€‹β€Œο»Ώβ€Œβ€‹ο»Ώο»Ώβ€‹β€β€Œβ€β€Œο»Ώβ€Œβ€‹β€Œο»Ώβ€β€Œβ€Œο»Ώβ€‹β€‹β€Œβ€β€Œβ€Œβ€‹ο»Ώο»Ώβ€Œβ€Œβ€β€‹β€β€Œβ€ο»Ώβ€‹β€Œβ€ο»Ώο»Ώβ€Œβ€β€Œο»Ώβ€‹β€β€Œβ€β€Œο»Ώβ€‹β€‹β€Œβ€β€‹β€Œβ€Œο»Ώβ€Œβ€‹β€Œβ€β€β€‹β€‹ο»Ώο»Ώβ€Œβ€Œο»Ώβ€‹β€‹β€Œβ€β€‹β€Œβ€Œβ€β€Œο»Ώβ€Œβ€β€Œβ€Œβ€Œβ€‹β€‹β€β€Œο»Ώβ€Œβ€Œβ€Œβ€β€β€Œβ€Œβ€ο»Ώβ€‹β€Œβ€β€Œβ€‹β€Œβ€β€Œβ€Œβ€Œο»Ώβ€‹β€β€‹β€β€Œβ€Œβ€‹ο»Ώβ€Œβ€Œβ€Œβ€‹β€‹β€β€Œβ€Œο»Ώο»Ώβ€Œβ€β€ο»Ώβ€Œβ€β€Œβ€Œβ€Œο»Ώβ€β€Œβ€‹β€β€Œβ€Œβ€‹ο»Ώβ€‹ο»Ώβ€Œβ€‹β€Œβ€‹β€‹β€β€Œβ€Œβ€‹ο»Ώβ€‹ο»Ώβ€Œβ€‹β€Œβ€‹β€‹β€β€Œβ€Œβ€‹ο»Ώβ€‹β€β€‹ο»Ώβ€‹β€β€Œβ€‹β€β€β€‹ο»Ώβ€‹β€‹β€‹ο»Ώβ€Œο»Ώβ€Œο»Ώβ€β€β€‹β€ο»Ώβ€Œβ€Œβ€β€β€Œβ€Œβ€Œβ€‹β€β€Œβ€β€‹β€β€Œβ€ο»Ώβ€Œβ€Œβ€β€β€Œβ€Œβ€Œβ€‹β€‹β€Œβ€Œβ€Œβ€‹β€‹β€β€Œβ€Œβ€‹ο»Ώβ€‹β€β€‹ο»Ώβ€‹β€β€‹β€β€Œβ€Œβ€‹ο»Ώβ€Œβ€Œβ€Œβ€‹β€Œβ€‹β€‹β€ο»Ώβ€β€Œο»Ώβ€‹β€β€Œβ€β€β€Œβ€Œβ€β€‹ο»Ώβ€Œβ€β€β€‹β€Œβ€Œβ€Œβ€‹β€Œβ€β€Œβ€Œβ€Œο»Ώβ€β€‹β€Œο»Ώβ€Œβ€‹β€‹β€β€Œβ€Œβ€‹ο»Ώβ€Œβ€Œβ€Œβ€‹β€‹β€β€Œβ€Œο»Ώο»Ώβ€Œβ€β€ο»Ώβ€Œβ€β€Œβ€Œβ€Œο»Ώβ€β€Œβ€‹β€β€Œβ€Œβ€‹ο»Ώβ€‹ο»Ώβ€Œβ€‹β€Œβ€‹β€‹β€β€Œβ€Œβ€‹ο»Ώβ€‹ο»Ώβ€Œβ€‹β€Œβ€‹β€‹β€β€Œβ€Œβ€‹ο»Ώβ€‹β€β€‹ο»Ώβ€‹β€β€Œο»Ώβ€‹β€‹β€‹ο»Ώβ€Œβ€β€Œβ€‹ο»Ώο»Ώβ€‹ο»Ώβ€Œο»Ώβ€Œβ€β€Œο»Ώβ€‹ο»Ώβ€Œο»Ώβ€‹ο»Ώβ€Œο»Ώβ€Œβ€Œβ€Œβ€Œβ€Œβ€β€β€β€Œβ€‹β€β€β€Œο»Ώβ€β€Œβ€Œο»Ώβ€Œβ€β€‹β€β€Œβ€Œβ€‹ο»Ώβ€‹β€β€‹ο»Ώβ€‹β€β€‹β€β€Œβ€Œβ€‹ο»Ώβ€Œβ€Œβ€Œβ€‹β€Œβ€‹β€‹β€ο»Ώβ€β€Œβ€β€‹ο»Ώβ€Œβ€β€β€‹β€Œβ€β€β€Œβ€Œβ€ο»Ώβ€‹β€Œβ€β€Œβ€‹β€Œο»Ώβ€‹β€β€Œβ€β€Œβ€Œβ€Œβ€ο»Ώβ€β€‹β€β€Œβ€Œβ€‹ο»Ώβ€Œβ€Œβ€Œβ€‹β€‹β€β€Œβ€Œο»Ώο»Ώβ€Œβ€β€ο»Ώβ€Œβ€β€Œβ€Œβ€Œο»Ώβ€β€Œβ€‹β€β€Œβ€Œβ€‹ο»Ώβ€‹ο»Ώβ€Œβ€‹β€Œβ€‹β€‹β€β€Œβ€Œβ€‹ο»Ώβ€‹ο»Ώβ€Œβ€‹β€Œβ€‹β€‹β€β€Œβ€Œβ€‹ο»Ώβ€‹β€β€‹ο»Ώβ€‹β€β€Œβ€‹ο»Ώο»Ώβ€Œβ€‹β€‹β€β€Œβ€Œβ€‹ο»Ώβ€Œο»Ώβ€β€β€Œβ€β€Œβ€β€Œο»Ώβ€‹β€‹β€Œο»Ώβ€β€Œβ€Œο»Ώβ€Œο»Ώβ€Œβ€‹β€‹ο»Ώβ€‹ο»Ώβ€‹β€Œβ€Œο»Ώβ€Œβ€β€‹ο»Ώβ€Œβ€‹β€‹β€β€Œβ€Œβ€‹ο»Ώβ€‹β€β€‹ο»Ώβ€‹β€β€‹β€β€Œβ€Œβ€‹ο»Ώβ€Œβ€Œβ€Œβ€‹β€Œβ€‹β€‹β€ο»Ώβ€β€Œο»Ώβ€Œβ€‹β€Œβ€β€Œβ€Œβ€Œο»Ώβ€β€‹β€Œο»Ώβ€Œβ€‹β€‹β€β€Œβ€β€Œο»Ώβ€‹β€‹β€Œβ€β€Œβ€Œβ€Œο»Ώβ€‹β€β€Œο»Ώβ€‹ο»Ώβ€Œο»Ώβ€‹β€‹β€Œβ€β€Œβ€Œβ€Œβ€β€‹ο»Ώβ€Œο»Ώβ€Œβ€‹β€Œβ€β€β€Œβ€Œο»Ώβ€Œβ€β€Œβ€β€Œβ€Œβ€‹ο»Ώο»Ώβ€Œβ€Œο»Ώβ€‹β€‹β€Œο»Ώβ€Œβ€Œβ€Œβ€β€‹β€β€Œβ€ο»Ώβ€‹β€Œβ€β€β€Œβ€Œο»Ώβ€‹ο»Ώβ€Œβ€β€β€‹β€Œβ€β€Œβ€Œβ€Œβ€β€Œβ€‹β€‹β€β€‹β€β€Œο»Ώο»Ώβ€Œ

PART 6 β€” NEW_XXD_WHO_DISβ€‹β€‹β€‹β€‹β€Œο»Ώβ€ο»Ώβ€‹β€β€‹β€β€Œβ€ο»Ώο»Ώβ€Œο»Ώβ€‹β€β€Œβ€β€β€Œβ€Œβ€β€Œο»Ώβ€Œβ€β€β€Œβ€Œβ€ο»Ώβ€β€‹β€β€‹β€β€‹ο»Ώβ€β€β€‹β€β€‹β€β€Œο»Ώβ€‹ο»Ώβ€Œβ€β€‹β€Œβ€Œβ€ο»Ώβ€β€Œβ€β€β€Œβ€Œο»Ώβ€Œβ€‹β€Œο»Ώβ€β€Œβ€‹β€ο»Ώβ€β€Œβ€β€β€Œβ€Œβ€ο»Ώο»Ώβ€‹β€β€‹β€β€‹β€ο»Ώβ€‹β€‹β€β€‹β€β€Œβ€β€β€‹β€Œο»Ώβ€‹β€β€Œβ€β€Œβ€Œβ€Œβ€β€Œβ€β€‹β€β€‹β€β€‹ο»Ώβ€β€β€‹β€β€‹β€β€Œβ€β€β€‹β€Œο»Ώβ€Œβ€‹β€Œο»Ώβ€Œβ€‹β€Œο»Ώβ€‹β€‹β€Œο»Ώβ€‹ο»Ώβ€‹ο»Ώβ€β€β€‹β€ο»Ώο»Ώβ€‹β€ο»Ώο»Ώβ€Œβ€β€β€Œβ€Œβ€ο»Ώβ€β€Œο»Ώβ€Œβ€‹β€Œβ€β€Œβ€Œβ€Œβ€ο»Ώβ€‹β€‹ο»Ώβ€Œβ€‹β€‹ο»Ώβ€Œο»Ώβ€‹ο»Ώβ€‹β€Œβ€‹β€ο»Ώβ€β€Œο»Ώβ€‹ο»Ώβ€Œβ€β€‹β€Œβ€Œβ€ο»Ώβ€β€Œβ€β€β€Œβ€Œο»Ώβ€Œβ€‹β€Œο»Ώβ€β€Œβ€‹β€ο»Ώβ€β€Œο»Ώβ€‹ο»Ώβ€Œο»Ώβ€Œβ€‹β€Œο»Ώβ€Œβ€Œβ€Œβ€β€Œβ€‹β€Œβ€β€β€Œβ€Œβ€ο»Ώο»Ώβ€‹β€ο»Ώο»Ώβ€Œβ€β€β€Œβ€Œβ€ο»Ώβ€β€Œο»Ώβ€Œβ€‹β€Œβ€β€Œβ€Œβ€Œβ€ο»Ώβ€β€Œο»Ώβ€Œβ€‹β€‹β€ο»Ώο»Ώβ€Œβ€β€Œβ€Œβ€Œβ€β€Œβ€‹β€Œβ€β€β€Œβ€Œο»Ώβ€Œβ€‹β€‹β€ο»Ώο»Ώβ€Œβ€ο»Ώβ€Œβ€Œβ€ο»Ώο»Ώβ€Œβ€β€Œβ€‹β€Œβ€β€Œβ€Œβ€‹ο»Ώο»Ώβ€Œβ€Œο»Ώβ€‹β€‹β€Œο»Ώβ€‹β€β€Œβ€β€Œβ€Œβ€Œο»Ώβ€‹ο»Ώβ€Œβ€β€Œβ€Œβ€Œβ€ο»Ώβ€β€Œο»Ώβ€Œβ€‹β€Œβ€β€‹β€Œβ€Œο»Ώβ€Œβ€‹β€Œβ€β€β€Œβ€Œβ€ο»Ώο»Ώβ€Œβ€ο»Ώβ€β€‹ο»Ώβ€ο»Ώβ€Œβ€β€β€Œβ€Œβ€β€Œβ€‹β€‹ο»Ώο»Ώβ€Œβ€Œβ€β€Œο»Ώβ€Œο»Ώβ€‹β€‹β€Œβ€β€ο»Ώβ€Œβ€Œβ€Œβ€β€Œβ€β€‹β€Œβ€Œο»Ώβ€Œβ€‹β€Œο»Ώβ€Œβ€Œβ€Œβ€β€Œβ€β€‹ο»Ώβ€Œβ€β€Œβ€Œβ€Œβ€Œβ€Œβ€ο»Ώβ€Œβ€Œβ€Œβ€‹β€Œβ€Œο»Ώβ€Œβ€β€Œο»Ώβ€Œβ€Œβ€Œβ€‹ο»Ώο»Ώβ€Œβ€ο»Ώβ€‹β€Œβ€β€Œβ€β€Œο»Ώβ€β€β€‹ο»Ώβ€Œβ€‹β€Œβ€ο»Ώβ€β€Œβ€‹β€Œο»Ώβ€Œβ€‹ο»Ώο»Ώβ€‹ο»Ώβ€ο»Ώβ€Œο»Ώβ€Œβ€‹β€Œο»Ώβ€β€Œβ€Œο»Ώβ€‹β€‹β€Œβ€β€Œβ€Œβ€‹ο»Ώο»Ώβ€Œβ€Œβ€β€‹β€β€Œβ€ο»Ώβ€‹β€Œβ€ο»Ώο»Ώβ€Œβ€β€Œο»Ώβ€‹ο»Ώβ€ο»Ώβ€Œο»Ώβ€‹β€‹β€Œβ€β€‹β€Œβ€Œο»Ώβ€Œβ€‹β€Œβ€β€β€‹β€‹ο»Ώο»Ώβ€Œβ€Œο»Ώβ€‹β€‹β€Œβ€β€‹β€Œβ€Œβ€β€Œο»Ώβ€Œβ€β€Œβ€Œβ€Œβ€‹β€‹β€β€Œο»Ώβ€Œβ€Œβ€Œβ€β€β€Œβ€Œβ€ο»Ώβ€‹β€Œβ€β€Œβ€‹β€Œβ€β€Œβ€Œβ€Œο»Ώβ€‹β€β€‹β€β€Œβ€Œβ€‹ο»Ώβ€Œβ€Œβ€Œβ€‹β€‹β€β€Œβ€Œο»Ώο»Ώβ€Œβ€β€ο»Ώβ€Œβ€β€Œβ€Œβ€Œο»Ώβ€β€Œβ€‹β€β€Œβ€Œβ€‹ο»Ώβ€‹ο»Ώβ€Œβ€‹β€Œβ€‹β€‹β€β€Œβ€Œβ€‹ο»Ώβ€‹ο»Ώβ€Œβ€‹β€Œβ€‹β€‹β€β€Œβ€Œβ€‹ο»Ώβ€‹β€β€‹ο»Ώβ€‹β€β€Œβ€‹β€β€β€‹ο»Ώβ€‹β€‹β€‹ο»Ώβ€Œο»Ώβ€Œο»Ώβ€β€β€‹β€ο»Ώβ€Œβ€Œβ€β€β€Œβ€Œβ€Œβ€‹β€β€Œβ€β€‹β€β€Œβ€ο»Ώβ€Œβ€Œβ€β€β€Œβ€Œβ€Œβ€‹β€‹β€Œβ€Œβ€Œβ€‹β€‹β€β€Œβ€Œβ€‹ο»Ώβ€‹β€β€‹ο»Ώβ€‹β€β€‹β€β€Œβ€Œβ€‹ο»Ώβ€Œβ€Œβ€Œβ€‹β€Œβ€‹β€‹β€ο»Ώβ€β€Œο»Ώβ€‹β€β€Œβ€β€β€Œβ€Œβ€β€‹ο»Ώβ€Œβ€β€β€‹β€Œβ€Œβ€Œβ€‹β€Œβ€β€Œβ€Œβ€Œο»Ώβ€β€‹β€Œο»Ώβ€Œβ€‹β€‹β€β€Œβ€Œβ€‹ο»Ώβ€Œβ€Œβ€Œβ€‹β€‹β€β€Œβ€Œο»Ώο»Ώβ€Œβ€β€ο»Ώβ€Œβ€β€Œβ€Œβ€Œο»Ώβ€β€Œβ€‹β€β€Œβ€Œβ€‹ο»Ώβ€‹ο»Ώβ€Œβ€‹β€Œβ€‹β€‹β€β€Œβ€Œβ€‹ο»Ώβ€‹ο»Ώβ€Œβ€‹β€Œβ€‹β€‹β€β€Œβ€Œβ€‹ο»Ώβ€‹β€β€‹ο»Ώβ€‹β€β€Œβ€ο»Ώβ€β€Œβ€ο»Ώβ€β€Œβ€ο»Ώο»Ώβ€Œβ€β€‹ο»Ώβ€Œο»Ώβ€β€‹β€Œβ€β€Œβ€β€Œβ€β€β€‹β€Œβ€‹β€ο»Ώβ€Œβ€‹ο»Ώβ€Œβ€Œβ€‹β€Œβ€β€Œβ€Œβ€Œβ€β€Œβ€β€β€Œβ€‹β€β€Œβ€Œβ€‹ο»Ώβ€‹β€β€‹ο»Ώβ€‹β€β€‹β€β€Œβ€Œβ€‹ο»Ώβ€Œβ€Œβ€Œβ€‹β€Œβ€‹β€‹β€ο»Ώβ€β€Œβ€β€‹ο»Ώβ€Œβ€β€β€‹β€Œβ€β€β€Œβ€Œβ€ο»Ώβ€‹β€Œβ€β€Œβ€‹β€Œο»Ώβ€‹β€β€Œβ€β€Œβ€Œβ€Œβ€ο»Ώβ€β€‹β€β€Œβ€Œβ€‹ο»Ώβ€Œβ€Œβ€Œβ€‹β€‹β€β€Œβ€Œο»Ώο»Ώβ€Œβ€β€ο»Ώβ€Œβ€β€Œβ€Œβ€Œο»Ώβ€β€Œβ€‹β€β€Œβ€Œβ€‹ο»Ώβ€‹ο»Ώβ€Œβ€‹β€Œβ€‹β€‹β€β€Œβ€Œβ€‹ο»Ώβ€‹ο»Ώβ€Œβ€‹β€Œβ€‹β€‹β€β€Œβ€Œβ€‹ο»Ώβ€‹β€β€‹ο»Ώβ€‹β€β€Œβ€‹ο»Ώβ€‹β€Œο»Ώβ€Œο»Ώβ€‹ο»Ώβ€Œο»Ώβ€Œο»Ώβ€Œο»Ώβ€‹ο»Ώβ€Œβ€β€‹ο»Ώβ€Œβ€Œβ€Œβ€‹ο»Ώβ€Œβ€Œβ€‹ο»Ώβ€β€Œβ€‹β€β€β€‹ο»Ώβ€‹β€β€‹ο»Ώβ€Œβ€Œβ€Œβ€Œβ€‹β€Œβ€‹β€β€Œβ€Œβ€‹ο»Ώβ€‹β€β€‹ο»Ώβ€‹β€β€‹β€β€Œβ€Œβ€‹ο»Ώβ€Œβ€Œβ€Œβ€‹β€Œβ€‹β€‹β€ο»Ώβ€β€Œο»Ώβ€Œβ€‹β€Œβ€β€Œβ€Œβ€Œο»Ώβ€β€‹β€Œο»Ώβ€Œβ€‹β€‹ο»Ώο»Ώο»Ώβ€Œβ€β€‹β€β€Œβ€β€‹β€Œβ€Œο»Ώβ€‹ο»Ώβ€Œβ€β€Œβ€Œβ€Œβ€Œβ€Œβ€Œβ€Œο»Ώβ€‹β€β€Œβ€ο»Ώβ€‹β€‹ο»Ώο»Ώβ€Œβ€Œβ€β€β€‹β€Œο»Ώβ€Œβ€‹β€Œο»Ώβ€Œβ€‹β€Œο»Ώβ€‹β€‹β€Œο»Ώβ€‹ο»Ώβ€‹β€β€Œβ€Œβ€‹ο»Ώβ€‹ο»Ώβ€Œβ€‹β€‹β€Œβ€‹β€β€Œβ€Œβ€‹ο»Ώβ€‹β€β€Œβ€‹β€Œβ€β€‹β€β€Œβ€Œβ€‹ο»Ώβ€‹β€β€Œβ€‹β€Œβ€β€Œβ€β€β€Œβ€Œβ€ο»Ώβ€β€Œο»Ώβ€Œβ€‹β€Œβ€β€Œβ€Œβ€Œβ€ο»Ώβ€‹β€‹ο»Ώβ€Œβ€‹β€‹ο»Ώβ€Œο»Ώβ€‹ο»Ώβ€‹β€Œβ€‹β€ο»Ώβ€β€Œο»Ώβ€‹ο»Ώβ€Œβ€β€‹β€Œβ€Œβ€ο»Ώβ€β€Œβ€β€β€Œβ€Œο»Ώβ€Œβ€‹β€Œο»Ώβ€β€Œβ€‹β€ο»Ώβ€β€Œο»Ώβ€‹ο»Ώβ€Œο»Ώβ€Œβ€‹β€Œο»Ώβ€Œβ€Œβ€Œβ€β€Œβ€‹β€Œβ€β€β€Œβ€Œβ€ο»Ώο»Ώβ€‹β€β€Œβ€β€Œβ€β€β€Œβ€Œβ€β€Œβ€‹β€‹ο»Ώο»Ώβ€Œβ€Œβ€β€Œο»Ώβ€Œο»Ώβ€‹β€‹β€Œβ€β€ο»Ώβ€Œβ€Œβ€Œβ€β€Œβ€β€‹β€Œβ€Œο»Ώβ€Œβ€‹β€Œο»Ώβ€Œβ€Œβ€Œβ€β€Œβ€β€‹ο»Ώβ€Œβ€β€Œβ€Œβ€Œβ€Œβ€Œβ€ο»Ώβ€Œβ€Œβ€Œβ€‹β€Œβ€Œο»Ώβ€Œβ€β€Œο»Ώβ€Œβ€Œβ€Œβ€‹ο»Ώο»Ώβ€Œβ€ο»Ώβ€‹β€Œβ€β€Œβ€β€Œο»Ώβ€β€β€‹ο»Ώβ€Œβ€‹β€Œβ€ο»Ώβ€β€Œβ€‹β€Œο»Ώβ€Œβ€‹ο»Ώο»Ώβ€‹β€β€Œβ€β€Œο»Ώβ€Œβ€‹β€Œο»Ώβ€β€Œβ€Œο»Ώβ€‹β€‹β€Œβ€β€Œβ€Œβ€‹ο»Ώο»Ώβ€Œβ€Œβ€β€‹β€β€Œβ€ο»Ώβ€‹β€Œβ€ο»Ώο»Ώβ€Œβ€β€Œο»Ώβ€‹β€β€Œβ€β€Œο»Ώβ€‹β€‹β€Œβ€β€‹β€Œβ€Œο»Ώβ€Œβ€‹β€Œβ€β€β€‹β€‹ο»Ώο»Ώβ€Œβ€Œο»Ώβ€‹β€‹β€Œβ€β€‹β€Œβ€Œβ€β€Œο»Ώβ€Œβ€β€Œβ€Œβ€Œβ€‹β€‹β€β€Œο»Ώβ€Œβ€Œβ€Œβ€β€β€Œβ€Œβ€ο»Ώβ€‹β€Œβ€β€Œβ€‹β€Œβ€β€Œβ€Œβ€Œο»Ώβ€‹β€β€‹β€β€Œβ€Œβ€‹ο»Ώβ€Œβ€Œβ€Œβ€‹β€‹β€β€Œβ€Œο»Ώο»Ώβ€Œβ€β€ο»Ώβ€Œβ€β€Œβ€Œβ€Œο»Ώβ€β€Œβ€‹β€β€Œβ€Œβ€‹ο»Ώβ€‹ο»Ώβ€Œβ€‹β€Œβ€‹β€‹β€β€Œβ€Œβ€‹ο»Ώβ€‹ο»Ώβ€Œβ€‹β€Œβ€‹β€‹β€β€Œβ€Œβ€‹ο»Ώβ€‹β€β€‹ο»Ώβ€‹β€β€Œβ€‹β€β€β€‹ο»Ώβ€‹β€‹β€‹ο»Ώβ€Œο»Ώβ€Œο»Ώβ€β€β€‹β€ο»Ώβ€Œβ€Œβ€β€β€Œβ€Œβ€Œβ€‹β€β€Œβ€β€‹β€β€Œβ€ο»Ώβ€Œβ€Œβ€β€β€Œβ€Œβ€Œβ€‹β€‹β€Œβ€Œβ€Œβ€‹β€‹β€β€Œβ€Œβ€‹ο»Ώβ€‹β€β€‹ο»Ώβ€‹β€β€‹β€β€Œβ€Œβ€‹ο»Ώβ€Œβ€Œβ€Œβ€‹β€Œβ€‹β€‹β€ο»Ώβ€β€Œο»Ώβ€‹β€β€Œβ€β€β€Œβ€Œβ€β€‹ο»Ώβ€Œβ€β€β€‹β€Œβ€Œβ€Œβ€‹β€Œβ€β€Œβ€Œβ€Œο»Ώβ€β€‹β€Œο»Ώβ€Œβ€‹β€‹β€β€Œβ€Œβ€‹ο»Ώβ€Œβ€Œβ€Œβ€‹β€‹β€β€Œβ€Œο»Ώο»Ώβ€Œβ€β€ο»Ώβ€Œβ€β€Œβ€Œβ€Œο»Ώβ€β€Œβ€‹β€β€Œβ€Œβ€‹ο»Ώβ€‹ο»Ώβ€Œβ€‹β€Œβ€‹β€‹β€β€Œβ€Œβ€‹ο»Ώβ€‹ο»Ώβ€Œβ€‹β€Œβ€‹β€‹β€β€Œβ€Œβ€‹ο»Ώβ€‹β€β€‹ο»Ώβ€‹β€β€Œβ€ο»Ώβ€β€Œβ€ο»Ώβ€β€Œβ€ο»Ώο»Ώβ€Œβ€β€‹ο»Ώβ€Œο»Ώβ€β€‹β€Œβ€β€Œβ€β€Œβ€β€β€‹β€Œβ€‹β€ο»Ώβ€Œβ€‹ο»Ώβ€Œβ€Œβ€‹β€Œβ€β€Œβ€Œβ€Œβ€β€Œβ€β€β€Œβ€‹β€β€Œβ€Œβ€‹ο»Ώβ€‹β€β€‹ο»Ώβ€‹β€β€‹β€β€Œβ€Œβ€‹ο»Ώβ€Œβ€Œβ€Œβ€‹β€Œβ€‹β€‹β€ο»Ώβ€β€Œβ€β€‹ο»Ώβ€Œβ€β€β€‹β€Œβ€β€β€Œβ€Œβ€ο»Ώβ€‹β€Œβ€β€Œβ€‹β€Œο»Ώβ€‹β€β€Œβ€β€Œβ€Œβ€Œβ€ο»Ώβ€β€‹β€β€Œβ€Œβ€‹ο»Ώβ€Œβ€Œβ€Œβ€‹β€‹β€β€Œβ€Œο»Ώο»Ώβ€Œβ€β€ο»Ώβ€Œβ€β€Œβ€Œβ€Œο»Ώβ€β€Œβ€‹β€β€Œβ€Œβ€‹ο»Ώβ€‹ο»Ώβ€Œβ€‹β€Œβ€‹β€‹β€β€Œβ€Œβ€‹ο»Ώβ€‹ο»Ώβ€Œβ€‹β€Œβ€‹β€‹β€β€Œβ€Œβ€‹ο»Ώβ€‹β€β€‹ο»Ώβ€‹β€β€Œβ€‹ο»Ώβ€‹β€Œο»Ώβ€Œο»Ώβ€‹ο»Ώβ€Œο»Ώβ€Œο»Ώβ€Œο»Ώβ€‹ο»Ώβ€Œβ€β€‹ο»Ώβ€Œβ€Œβ€Œβ€‹ο»Ώβ€Œβ€Œβ€‹ο»Ώβ€β€Œβ€‹β€β€β€‹ο»Ώβ€‹β€β€‹ο»Ώβ€Œβ€Œβ€Œβ€Œβ€‹β€Œβ€‹β€β€Œβ€Œβ€‹ο»Ώβ€‹β€β€‹ο»Ώβ€‹β€β€‹β€β€Œβ€Œβ€‹ο»Ώβ€Œβ€Œβ€Œβ€‹β€Œβ€‹β€‹β€ο»Ώβ€β€Œο»Ώβ€Œβ€‹β€Œβ€β€Œβ€Œβ€Œο»Ώβ€β€‹β€Œο»Ώβ€Œβ€‹β€‹β€β€Œβ€β€Œο»Ώβ€‹β€‹β€Œβ€β€Œβ€Œβ€Œο»Ώβ€‹β€β€Œο»Ώβ€‹ο»Ώβ€Œο»Ώβ€‹β€‹β€Œβ€β€Œβ€Œβ€Œβ€β€‹ο»Ώβ€Œο»Ώβ€Œβ€‹β€Œβ€β€β€Œβ€Œο»Ώβ€Œβ€β€Œβ€β€Œβ€Œβ€‹ο»Ώο»Ώβ€Œβ€Œο»Ώβ€‹β€‹β€Œο»Ώβ€Œβ€Œβ€Œβ€β€‹β€β€Œβ€ο»Ώβ€‹β€Œβ€β€β€Œβ€Œο»Ώβ€‹ο»Ώβ€Œβ€β€β€‹β€Œβ€β€Œβ€Œβ€Œβ€β€Œβ€‹β€‹β€β€‹β€β€Œο»Ώο»Ώβ€Œ

The other file from the β€‹β€‹β€‹β€‹β€Œο»Ώβ€ο»Ώβ€‹β€β€‹β€β€Œβ€ο»Ώο»Ώβ€Œο»Ώβ€‹β€β€Œβ€β€β€Œβ€Œβ€β€Œο»Ώβ€Œβ€β€β€Œβ€Œβ€ο»Ώβ€β€‹β€β€‹β€β€‹ο»Ώβ€β€β€‹β€β€‹β€β€Œο»Ώβ€‹ο»Ώβ€Œβ€β€‹β€Œβ€Œβ€ο»Ώβ€β€Œβ€β€β€Œβ€Œο»Ώβ€Œβ€‹β€Œο»Ώβ€β€Œβ€‹β€ο»Ώβ€β€Œβ€β€β€Œβ€Œβ€ο»Ώο»Ώβ€‹β€β€‹β€β€‹β€ο»Ώβ€‹β€‹β€β€‹β€β€Œβ€β€β€‹β€Œο»Ώβ€‹β€β€Œβ€β€Œβ€Œβ€Œβ€β€Œβ€β€‹β€β€‹β€β€‹ο»Ώβ€β€β€‹β€β€‹β€β€Œβ€β€β€‹β€Œο»Ώβ€Œβ€‹β€Œο»Ώβ€Œβ€‹β€Œο»Ώβ€‹β€‹β€Œο»Ώβ€‹ο»Ώβ€‹ο»Ώβ€β€β€‹β€ο»Ώο»Ώβ€‹β€ο»Ώο»Ώβ€Œβ€β€β€Œβ€Œβ€ο»Ώβ€β€Œο»Ώβ€Œβ€‹β€Œβ€β€Œβ€Œβ€Œβ€ο»Ώβ€‹β€‹ο»Ώβ€Œβ€‹β€‹ο»Ώβ€Œο»Ώβ€‹ο»Ώβ€‹β€Œβ€‹β€ο»Ώβ€β€Œο»Ώβ€‹ο»Ώβ€Œβ€β€‹β€Œβ€Œβ€ο»Ώβ€β€Œβ€β€β€Œβ€Œο»Ώβ€Œβ€‹β€Œο»Ώβ€β€Œβ€‹β€ο»Ώβ€β€Œο»Ώβ€‹ο»Ώβ€Œο»Ώβ€Œβ€‹β€Œο»Ώβ€Œβ€Œβ€Œβ€β€Œβ€‹β€Œβ€β€β€Œβ€Œβ€ο»Ώο»Ώβ€‹β€ο»Ώο»Ώβ€Œβ€β€β€Œβ€Œβ€ο»Ώβ€β€Œο»Ώβ€Œβ€‹β€Œβ€β€Œβ€Œβ€Œβ€ο»Ώβ€β€Œο»Ώβ€Œβ€‹β€‹β€ο»Ώο»Ώβ€Œβ€β€Œβ€Œβ€Œβ€β€Œβ€‹β€Œβ€β€β€Œβ€Œο»Ώβ€Œβ€‹β€‹β€ο»Ώο»Ώβ€Œβ€ο»Ώβ€Œβ€Œβ€ο»Ώο»Ώβ€Œβ€β€Œβ€‹β€Œβ€β€Œβ€Œβ€‹ο»Ώο»Ώβ€Œβ€Œο»Ώβ€‹β€‹β€Œο»Ώβ€‹β€β€Œβ€β€Œβ€Œβ€Œο»Ώβ€‹ο»Ώβ€Œβ€β€Œβ€Œβ€Œβ€ο»Ώβ€β€Œο»Ώβ€Œβ€‹β€Œβ€β€‹β€Œβ€Œο»Ώβ€Œβ€‹β€Œβ€β€β€Œβ€Œβ€ο»Ώο»Ώβ€Œβ€ο»Ώβ€β€‹ο»Ώβ€ο»Ώβ€Œβ€β€β€Œβ€Œβ€β€Œβ€‹β€‹ο»Ώο»Ώβ€Œβ€Œβ€β€Œο»Ώβ€Œο»Ώβ€‹β€‹β€Œβ€β€ο»Ώβ€Œβ€Œβ€Œβ€β€Œβ€β€‹β€Œβ€Œο»Ώβ€Œβ€‹β€Œο»Ώβ€Œβ€Œβ€Œβ€β€Œβ€β€‹ο»Ώβ€Œβ€β€Œβ€Œβ€Œβ€Œβ€Œβ€ο»Ώβ€Œβ€Œβ€Œβ€‹β€Œβ€Œο»Ώβ€Œβ€β€Œο»Ώβ€Œβ€Œβ€Œβ€‹ο»Ώο»Ώβ€Œβ€ο»Ώβ€‹β€Œβ€β€Œβ€β€Œο»Ώβ€β€β€‹ο»Ώβ€Œβ€‹β€Œβ€ο»Ώβ€β€Œβ€‹β€Œο»Ώβ€Œβ€‹ο»Ώο»Ώβ€‹ο»Ώβ€ο»Ώβ€Œο»Ώβ€Œβ€‹β€Œο»Ώβ€β€Œβ€Œο»Ώβ€‹β€‹β€Œβ€β€Œβ€Œβ€‹ο»Ώο»Ώβ€Œβ€Œβ€β€‹β€β€Œβ€ο»Ώβ€‹β€Œβ€ο»Ώο»Ώβ€Œβ€β€Œο»Ώβ€‹ο»Ώβ€ο»Ώβ€Œο»Ώβ€‹β€‹β€Œβ€β€‹β€Œβ€Œο»Ώβ€Œβ€‹β€Œβ€β€β€‹β€‹ο»Ώο»Ώβ€Œβ€Œο»Ώβ€‹β€‹β€Œβ€β€‹β€Œβ€Œβ€β€Œο»Ώβ€Œβ€β€Œβ€Œβ€Œβ€‹β€‹β€β€Œο»Ώβ€Œβ€Œβ€Œβ€β€β€Œβ€Œβ€ο»Ώβ€‹β€Œβ€β€Œβ€‹β€Œβ€β€Œβ€Œβ€Œο»Ώβ€‹β€β€‹β€β€Œβ€Œβ€‹ο»Ώβ€Œβ€Œβ€Œβ€‹β€‹β€β€Œβ€Œο»Ώο»Ώβ€Œβ€β€ο»Ώβ€Œβ€β€Œβ€Œβ€Œο»Ώβ€β€Œβ€‹β€β€Œβ€Œβ€‹ο»Ώβ€‹ο»Ώβ€Œβ€‹β€Œβ€‹β€‹β€β€Œβ€Œβ€‹ο»Ώβ€‹ο»Ώβ€Œβ€‹β€Œβ€‹β€‹β€β€Œβ€Œβ€‹ο»Ώβ€‹β€β€‹ο»Ώβ€‹β€β€Œβ€‹β€β€β€‹ο»Ώβ€‹β€‹β€‹ο»Ώβ€Œο»Ώβ€Œο»Ώβ€β€β€‹β€ο»Ώβ€Œβ€Œβ€β€β€Œβ€Œβ€Œβ€‹β€β€Œβ€β€‹β€β€Œβ€ο»Ώβ€Œβ€Œβ€β€β€Œβ€Œβ€Œβ€‹β€‹β€Œβ€Œβ€Œβ€‹β€‹β€β€Œβ€Œβ€‹ο»Ώβ€‹β€β€‹ο»Ώβ€‹β€β€‹β€β€Œβ€Œβ€‹ο»Ώβ€Œβ€Œβ€Œβ€‹β€Œβ€‹β€‹β€ο»Ώβ€β€Œο»Ώβ€‹β€β€Œβ€β€β€Œβ€Œβ€β€‹ο»Ώβ€Œβ€β€β€‹β€Œβ€Œβ€Œβ€‹β€Œβ€β€Œβ€Œβ€Œο»Ώβ€β€‹β€Œο»Ώβ€Œβ€‹β€‹β€β€Œβ€Œβ€‹ο»Ώβ€Œβ€Œβ€Œβ€‹β€‹β€β€Œβ€Œο»Ώο»Ώβ€Œβ€β€ο»Ώβ€Œβ€β€Œβ€Œβ€Œο»Ώβ€β€Œβ€‹β€β€Œβ€Œβ€‹ο»Ώβ€‹ο»Ώβ€Œβ€‹β€Œβ€‹β€‹β€β€Œβ€Œβ€‹ο»Ώβ€‹ο»Ώβ€Œβ€‹β€Œβ€‹β€‹β€β€Œβ€Œβ€‹ο»Ώβ€‹β€β€‹ο»Ώβ€‹β€β€Œβ€‹ο»Ώβ€Œβ€Œο»Ώβ€Œβ€‹β€‹ο»Ώβ€‹β€‹β€Œβ€‹ο»Ώβ€Œβ€Œβ€β€‹β€β€Œβ€ο»Ώβ€Œβ€Œο»Ώβ€‹β€β€Œο»Ώβ€β€β€Œβ€Œβ€Œβ€Œβ€‹ο»Ώβ€Œβ€Œβ€Œβ€‹β€Œο»Ώβ€Œο»Ώβ€β€‹β€‹β€β€Œβ€Œβ€‹ο»Ώβ€‹β€β€‹ο»Ώβ€‹β€β€‹β€β€Œβ€Œβ€‹ο»Ώβ€Œβ€Œβ€Œβ€‹β€Œβ€‹β€‹β€ο»Ώβ€β€Œβ€β€‹ο»Ώβ€Œβ€β€β€‹β€Œβ€β€β€Œβ€Œβ€ο»Ώβ€‹β€Œβ€β€Œβ€‹β€Œο»Ώβ€‹β€β€Œβ€β€Œβ€Œβ€Œβ€ο»Ώβ€β€‹β€β€Œβ€Œβ€‹ο»Ώβ€Œβ€Œβ€Œβ€‹β€‹β€β€Œβ€Œο»Ώο»Ώβ€Œβ€β€ο»Ώβ€Œβ€β€Œβ€Œβ€Œο»Ώβ€β€Œβ€‹β€β€Œβ€Œβ€‹ο»Ώβ€‹ο»Ώβ€Œβ€‹β€Œβ€‹β€‹β€β€Œβ€Œβ€‹ο»Ώβ€‹ο»Ώβ€Œβ€‹β€Œβ€‹β€‹β€β€Œβ€Œβ€‹ο»Ώβ€‹β€β€‹ο»Ώβ€‹β€β€Œβ€β€β€β€Œβ€β€β€‹β€Œβ€β€Œβ€Œβ€Œο»Ώβ€β€‹β€Œο»Ώβ€‹β€Œβ€Œο»Ώβ€β€‹β€Œβ€Œβ€‹β€Œβ€Œο»Ώβ€β€β€Œβ€‹β€ο»Ώβ€Œβ€Œβ€‹β€β€Œβ€‹β€‹β€β€‹ο»Ώβ€Œο»Ώβ€‹β€β€Œβ€Œβ€‹ο»Ώβ€‹β€β€‹ο»Ώβ€‹β€β€‹β€β€Œβ€Œβ€‹ο»Ώβ€Œβ€Œβ€Œβ€‹β€Œβ€‹β€‹β€ο»Ώβ€β€Œο»Ώβ€Œβ€‹β€Œβ€β€Œβ€Œβ€Œο»Ώβ€β€‹β€Œο»Ώβ€Œβ€‹β€‹ο»Ώο»Ώο»Ώβ€Œβ€β€‹β€β€Œβ€β€‹β€Œβ€Œο»Ώβ€‹ο»Ώβ€Œβ€β€Œβ€Œβ€Œβ€Œβ€Œβ€Œβ€Œο»Ώβ€‹β€β€Œβ€ο»Ώβ€‹β€‹ο»Ώο»Ώβ€Œβ€Œβ€β€β€‹β€Œο»Ώβ€Œβ€‹β€Œο»Ώβ€Œβ€‹β€Œο»Ώβ€‹β€‹β€Œο»Ώβ€‹ο»Ώβ€‹β€β€Œβ€Œβ€‹ο»Ώβ€‹ο»Ώβ€Œβ€‹β€‹β€Œβ€‹β€β€Œβ€Œβ€‹ο»Ώβ€‹β€β€Œβ€‹β€Œβ€β€‹β€β€Œβ€Œβ€‹ο»Ώβ€‹β€β€Œβ€‹β€Œβ€β€Œβ€β€β€Œβ€Œβ€ο»Ώβ€β€Œο»Ώβ€Œβ€‹β€Œβ€β€Œβ€Œβ€Œβ€ο»Ώβ€‹β€‹ο»Ώβ€Œβ€‹β€‹ο»Ώβ€Œο»Ώβ€‹ο»Ώβ€‹β€Œβ€‹β€ο»Ώβ€β€Œο»Ώβ€‹ο»Ώβ€Œβ€β€‹β€Œβ€Œβ€ο»Ώβ€β€Œβ€β€β€Œβ€Œο»Ώβ€Œβ€‹β€Œο»Ώβ€β€Œβ€‹β€ο»Ώβ€β€Œο»Ώβ€‹ο»Ώβ€Œο»Ώβ€Œβ€‹β€Œο»Ώβ€Œβ€Œβ€Œβ€β€Œβ€‹β€Œβ€β€β€Œβ€Œβ€ο»Ώο»Ώβ€‹β€β€Œβ€β€Œβ€β€β€Œβ€Œβ€β€Œβ€‹β€‹ο»Ώο»Ώβ€Œβ€Œβ€β€Œο»Ώβ€Œο»Ώβ€‹β€‹β€Œβ€β€ο»Ώβ€Œβ€Œβ€Œβ€β€Œβ€β€‹β€Œβ€Œο»Ώβ€Œβ€‹β€Œο»Ώβ€Œβ€Œβ€Œβ€β€Œβ€β€‹ο»Ώβ€Œβ€β€Œβ€Œβ€Œβ€Œβ€Œβ€ο»Ώβ€Œβ€Œβ€Œβ€‹β€Œβ€Œο»Ώβ€Œβ€β€Œο»Ώβ€Œβ€Œβ€Œβ€‹ο»Ώο»Ώβ€Œβ€ο»Ώβ€‹β€Œβ€β€Œβ€β€Œο»Ώβ€β€β€‹ο»Ώβ€Œβ€‹β€Œβ€ο»Ώβ€β€Œβ€‹β€Œο»Ώβ€Œβ€‹ο»Ώο»Ώβ€‹β€β€Œβ€β€Œο»Ώβ€Œβ€‹β€Œο»Ώβ€β€Œβ€Œο»Ώβ€‹β€‹β€Œβ€β€Œβ€Œβ€‹ο»Ώο»Ώβ€Œβ€Œβ€β€‹β€β€Œβ€ο»Ώβ€‹β€Œβ€ο»Ώο»Ώβ€Œβ€β€Œο»Ώβ€‹β€β€Œβ€β€Œο»Ώβ€‹β€‹β€Œβ€β€‹β€Œβ€Œο»Ώβ€Œβ€‹β€Œβ€β€β€‹β€‹ο»Ώο»Ώβ€Œβ€Œο»Ώβ€‹β€‹β€Œβ€β€‹β€Œβ€Œβ€β€Œο»Ώβ€Œβ€β€Œβ€Œβ€Œβ€‹β€‹β€β€Œο»Ώβ€Œβ€Œβ€Œβ€β€β€Œβ€Œβ€ο»Ώβ€‹β€Œβ€β€Œβ€‹β€Œβ€β€Œβ€Œβ€Œο»Ώβ€‹β€β€‹β€β€Œβ€Œβ€‹ο»Ώβ€Œβ€Œβ€Œβ€‹β€‹β€β€Œβ€Œο»Ώο»Ώβ€Œβ€β€ο»Ώβ€Œβ€β€Œβ€Œβ€Œο»Ώβ€β€Œβ€‹β€β€Œβ€Œβ€‹ο»Ώβ€‹ο»Ώβ€Œβ€‹β€Œβ€‹β€‹β€β€Œβ€Œβ€‹ο»Ώβ€‹ο»Ώβ€Œβ€‹β€Œβ€‹β€‹β€β€Œβ€Œβ€‹ο»Ώβ€‹β€β€‹ο»Ώβ€‹β€β€Œβ€‹β€β€β€‹ο»Ώβ€‹β€‹β€‹ο»Ώβ€Œο»Ώβ€Œο»Ώβ€β€β€‹β€ο»Ώβ€Œβ€Œβ€β€β€Œβ€Œβ€Œβ€‹β€β€Œβ€β€‹β€β€Œβ€ο»Ώβ€Œβ€Œβ€β€β€Œβ€Œβ€Œβ€‹β€‹β€Œβ€Œβ€Œβ€‹β€‹β€β€Œβ€Œβ€‹ο»Ώβ€‹β€β€‹ο»Ώβ€‹β€β€‹β€β€Œβ€Œβ€‹ο»Ώβ€Œβ€Œβ€Œβ€‹β€Œβ€‹β€‹β€ο»Ώβ€β€Œο»Ώβ€‹β€β€Œβ€β€β€Œβ€Œβ€β€‹ο»Ώβ€Œβ€β€β€‹β€Œβ€Œβ€Œβ€‹β€Œβ€β€Œβ€Œβ€Œο»Ώβ€β€‹β€Œο»Ώβ€Œβ€‹β€‹β€β€Œβ€Œβ€‹ο»Ώβ€Œβ€Œβ€Œβ€‹β€‹β€β€Œβ€Œο»Ώο»Ώβ€Œβ€β€ο»Ώβ€Œβ€β€Œβ€Œβ€Œο»Ώβ€β€Œβ€‹β€β€Œβ€Œβ€‹ο»Ώβ€‹ο»Ώβ€Œβ€‹β€Œβ€‹β€‹β€β€Œβ€Œβ€‹ο»Ώβ€‹ο»Ώβ€Œβ€‹β€Œβ€‹β€‹β€β€Œβ€Œβ€‹ο»Ώβ€‹β€β€‹ο»Ώβ€‹β€β€Œβ€‹ο»Ώβ€Œβ€Œο»Ώβ€Œβ€‹β€‹ο»Ώβ€‹β€‹β€Œβ€‹ο»Ώβ€Œβ€Œβ€β€‹β€β€Œβ€ο»Ώβ€Œβ€Œο»Ώβ€‹β€β€Œο»Ώβ€β€β€Œβ€Œβ€Œβ€Œβ€‹ο»Ώβ€Œβ€Œβ€Œβ€‹β€Œο»Ώβ€Œο»Ώβ€β€‹β€‹β€β€Œβ€Œβ€‹ο»Ώβ€‹β€β€‹ο»Ώβ€‹β€β€‹β€β€Œβ€Œβ€‹ο»Ώβ€Œβ€Œβ€Œβ€‹β€Œβ€‹β€‹β€ο»Ώβ€β€Œβ€β€‹ο»Ώβ€Œβ€β€β€‹β€Œβ€β€β€Œβ€Œβ€ο»Ώβ€‹β€Œβ€β€Œβ€‹β€Œο»Ώβ€‹β€β€Œβ€β€Œβ€Œβ€Œβ€ο»Ώβ€β€‹β€β€Œβ€Œβ€‹ο»Ώβ€Œβ€Œβ€Œβ€‹β€‹β€β€Œβ€Œο»Ώο»Ώβ€Œβ€β€ο»Ώβ€Œβ€β€Œβ€Œβ€Œο»Ώβ€β€Œβ€‹β€β€Œβ€Œβ€‹ο»Ώβ€‹ο»Ώβ€Œβ€‹β€Œβ€‹β€‹β€β€Œβ€Œβ€‹ο»Ώβ€‹ο»Ώβ€Œβ€‹β€Œβ€‹β€‹β€β€Œβ€Œβ€‹ο»Ώβ€‹β€β€‹ο»Ώβ€‹β€β€Œβ€β€β€β€Œβ€β€β€‹β€Œβ€β€Œβ€Œβ€Œο»Ώβ€β€‹β€Œο»Ώβ€‹β€Œβ€Œο»Ώβ€β€‹β€Œβ€Œβ€‹β€Œβ€Œο»Ώβ€β€β€Œβ€‹β€ο»Ώβ€Œβ€Œβ€‹β€β€Œβ€‹β€‹β€β€‹ο»Ώβ€Œο»Ώβ€‹β€β€Œβ€Œβ€‹ο»Ώβ€‹β€β€‹ο»Ώβ€‹β€β€‹β€β€Œβ€Œβ€‹ο»Ώβ€Œβ€Œβ€Œβ€‹β€Œβ€‹β€‹β€ο»Ώβ€β€Œο»Ώβ€Œβ€‹β€Œβ€β€Œβ€Œβ€Œο»Ώβ€β€‹β€Œο»Ώβ€Œβ€‹β€‹β€β€Œβ€β€Œο»Ώβ€‹β€‹β€Œβ€β€Œβ€Œβ€Œο»Ώβ€‹β€β€Œο»Ώβ€‹ο»Ώβ€Œο»Ώβ€‹β€‹β€Œβ€β€Œβ€Œβ€Œβ€β€‹ο»Ώβ€Œο»Ώβ€Œβ€‹β€Œβ€β€β€Œβ€Œο»Ώβ€Œβ€β€Œβ€β€Œβ€Œβ€‹ο»Ώο»Ώβ€Œβ€Œο»Ώβ€‹β€‹β€Œο»Ώβ€Œβ€Œβ€Œβ€β€‹β€β€Œβ€ο»Ώβ€‹β€Œβ€β€β€Œβ€Œο»Ώβ€‹ο»Ώβ€Œβ€β€β€‹β€Œβ€β€Œβ€Œβ€Œβ€β€Œβ€‹β€‹β€β€‹β€β€Œο»Ώο»Ώβ€Œd0wn_th3_r4bb1t_h0l3.7zβ€‹β€‹β€‹β€‹β€Œο»Ώβ€ο»Ώβ€‹β€β€‹β€β€Œβ€ο»Ώο»Ώβ€Œο»Ώβ€‹β€β€Œβ€β€β€Œβ€Œβ€β€Œο»Ώβ€Œβ€β€β€Œβ€Œβ€ο»Ώβ€β€‹β€β€‹β€β€‹ο»Ώβ€β€β€‹β€β€‹β€β€Œο»Ώβ€‹ο»Ώβ€Œβ€β€‹β€Œβ€Œβ€ο»Ώβ€β€Œβ€β€β€Œβ€Œο»Ώβ€Œβ€‹β€Œο»Ώβ€β€Œβ€‹β€ο»Ώβ€β€Œβ€β€β€Œβ€Œβ€ο»Ώο»Ώβ€‹β€β€‹β€β€‹β€ο»Ώβ€‹β€‹β€β€‹β€β€Œβ€β€β€‹β€Œο»Ώβ€‹β€β€Œβ€β€Œβ€Œβ€Œβ€β€Œβ€β€‹β€β€‹β€β€‹ο»Ώβ€β€β€‹β€β€‹β€β€Œβ€β€β€‹β€Œο»Ώβ€Œβ€‹β€Œο»Ώβ€Œβ€‹β€Œο»Ώβ€‹β€‹β€Œο»Ώβ€‹ο»Ώβ€‹ο»Ώβ€β€β€‹β€ο»Ώο»Ώβ€‹β€ο»Ώο»Ώβ€Œβ€β€β€Œβ€Œβ€ο»Ώβ€β€Œο»Ώβ€Œβ€‹β€Œβ€β€Œβ€Œβ€Œβ€ο»Ώβ€‹β€‹ο»Ώβ€Œβ€‹β€‹ο»Ώβ€Œο»Ώβ€‹ο»Ώβ€‹β€Œβ€‹β€ο»Ώβ€β€Œο»Ώβ€‹ο»Ώβ€Œβ€β€‹β€Œβ€Œβ€ο»Ώβ€β€Œβ€β€β€Œβ€Œο»Ώβ€Œβ€‹β€Œο»Ώβ€β€Œβ€‹β€ο»Ώβ€β€Œο»Ώβ€‹ο»Ώβ€Œο»Ώβ€Œβ€‹β€Œο»Ώβ€Œβ€Œβ€Œβ€β€Œβ€‹β€Œβ€β€β€Œβ€Œβ€ο»Ώο»Ώβ€‹β€ο»Ώο»Ώβ€Œβ€β€β€Œβ€Œβ€ο»Ώβ€β€Œο»Ώβ€Œβ€‹β€Œβ€β€Œβ€Œβ€Œβ€ο»Ώβ€β€Œο»Ώβ€Œβ€‹β€‹β€ο»Ώο»Ώβ€Œβ€β€Œβ€Œβ€Œβ€β€Œβ€‹β€Œβ€β€β€Œβ€Œο»Ώβ€Œβ€‹β€‹β€ο»Ώο»Ώβ€Œβ€ο»Ώβ€Œβ€Œβ€ο»Ώο»Ώβ€Œβ€β€Œβ€‹β€Œβ€β€Œβ€Œβ€‹ο»Ώο»Ώβ€Œβ€Œο»Ώβ€‹β€‹β€Œο»Ώβ€‹β€β€Œβ€β€Œβ€Œβ€Œο»Ώβ€‹ο»Ώβ€Œβ€β€Œβ€Œβ€Œβ€ο»Ώβ€β€Œο»Ώβ€Œβ€‹β€Œβ€β€‹β€Œβ€Œο»Ώβ€Œβ€‹β€Œβ€β€β€Œβ€Œβ€ο»Ώο»Ώβ€Œβ€ο»Ώβ€β€‹ο»Ώβ€ο»Ώβ€Œβ€β€β€Œβ€Œβ€β€Œβ€‹β€‹ο»Ώο»Ώβ€Œβ€Œβ€β€Œο»Ώβ€Œο»Ώβ€‹β€‹β€Œβ€β€ο»Ώβ€Œβ€Œβ€Œβ€β€Œβ€β€‹β€Œβ€Œο»Ώβ€Œβ€‹β€Œο»Ώβ€Œβ€Œβ€Œβ€β€Œβ€β€‹ο»Ώβ€Œβ€β€Œβ€Œβ€Œβ€Œβ€Œβ€ο»Ώβ€Œβ€Œβ€Œβ€‹β€Œβ€Œο»Ώβ€Œβ€β€Œο»Ώβ€Œβ€Œβ€Œβ€‹ο»Ώο»Ώβ€Œβ€ο»Ώβ€‹β€Œβ€β€Œβ€β€Œο»Ώβ€β€β€‹ο»Ώβ€Œβ€‹β€Œβ€ο»Ώβ€β€Œβ€‹β€Œο»Ώβ€Œβ€‹ο»Ώο»Ώβ€‹ο»Ώβ€ο»Ώβ€Œο»Ώβ€Œβ€‹β€Œο»Ώβ€β€Œβ€Œο»Ώβ€‹β€‹β€Œβ€β€Œβ€Œβ€‹ο»Ώο»Ώβ€Œβ€Œβ€β€‹β€β€Œβ€ο»Ώβ€‹β€Œβ€ο»Ώο»Ώβ€Œβ€β€Œο»Ώβ€‹ο»Ώβ€ο»Ώβ€Œο»Ώβ€‹β€‹β€Œβ€β€‹β€Œβ€Œο»Ώβ€Œβ€‹β€Œβ€β€β€‹β€‹ο»Ώο»Ώβ€Œβ€Œο»Ώβ€‹β€‹β€Œβ€β€‹β€Œβ€Œβ€β€Œο»Ώβ€Œβ€β€Œβ€Œβ€Œβ€‹β€‹β€β€Œο»Ώβ€Œβ€Œβ€Œβ€β€β€Œβ€Œβ€ο»Ώβ€‹β€Œβ€β€Œβ€‹β€Œβ€β€Œβ€Œβ€Œο»Ώβ€‹β€β€‹β€β€Œβ€Œβ€‹ο»Ώβ€Œβ€Œβ€Œβ€‹β€‹β€β€Œβ€Œο»Ώο»Ώβ€Œβ€β€ο»Ώβ€Œβ€β€Œβ€Œβ€Œο»Ώβ€β€Œβ€‹β€β€Œβ€Œβ€‹ο»Ώβ€‹ο»Ώβ€Œβ€‹β€Œβ€‹β€‹β€β€Œβ€Œβ€‹ο»Ώβ€‹ο»Ώβ€Œβ€‹β€Œβ€‹β€‹β€β€Œβ€Œβ€‹ο»Ώβ€‹β€β€‹ο»Ώβ€‹β€β€Œβ€‹β€β€β€‹ο»Ώβ€‹β€‹β€‹ο»Ώβ€Œο»Ώβ€Œο»Ώβ€β€β€‹β€ο»Ώβ€Œβ€Œβ€β€β€Œβ€Œβ€Œβ€‹β€β€Œβ€β€‹β€β€Œβ€ο»Ώβ€Œβ€Œβ€β€β€Œβ€Œβ€Œβ€‹β€‹β€Œβ€Œβ€Œβ€‹β€‹β€β€Œβ€Œβ€‹ο»Ώβ€‹β€β€‹ο»Ώβ€‹β€β€‹β€β€Œβ€Œβ€‹ο»Ώβ€Œβ€Œβ€Œβ€‹β€Œβ€‹β€‹β€ο»Ώβ€β€Œο»Ώβ€‹β€β€Œβ€β€β€Œβ€Œβ€β€‹ο»Ώβ€Œβ€β€β€‹β€Œβ€Œβ€Œβ€‹β€Œβ€β€Œβ€Œβ€Œο»Ώβ€β€‹β€Œο»Ώβ€Œβ€‹β€‹β€β€Œβ€Œβ€‹ο»Ώβ€Œβ€Œβ€Œβ€‹β€‹β€β€Œβ€Œο»Ώο»Ώβ€Œβ€β€ο»Ώβ€Œβ€β€Œβ€Œβ€Œο»Ώβ€β€Œβ€‹β€β€Œβ€Œβ€‹ο»Ώβ€‹ο»Ώβ€Œβ€‹β€Œβ€‹β€‹β€β€Œβ€Œβ€‹ο»Ώβ€‹ο»Ώβ€Œβ€‹β€Œβ€‹β€‹β€β€Œβ€Œβ€‹ο»Ώβ€‹β€β€‹ο»Ώβ€‹β€β€Œβ€‹ο»Ώβ€Œβ€Œο»Ώβ€Œβ€‹β€‹ο»Ώβ€‹β€‹β€Œβ€‹ο»Ώβ€Œβ€Œβ€β€‹β€β€Œβ€ο»Ώβ€Œβ€Œο»Ώβ€‹β€β€Œο»Ώβ€β€β€Œβ€Œβ€Œβ€Œβ€‹ο»Ώβ€Œβ€Œβ€Œβ€‹β€Œο»Ώβ€Œο»Ώβ€β€‹β€‹β€β€Œβ€Œβ€‹ο»Ώβ€‹β€β€‹ο»Ώβ€‹β€β€‹β€β€Œβ€Œβ€‹ο»Ώβ€Œβ€Œβ€Œβ€‹β€Œβ€‹β€‹β€ο»Ώβ€β€Œβ€β€‹ο»Ώβ€Œβ€β€β€‹β€Œβ€β€β€Œβ€Œβ€ο»Ώβ€‹β€Œβ€β€Œβ€‹β€Œο»Ώβ€‹β€β€Œβ€β€Œβ€Œβ€Œβ€ο»Ώβ€β€‹β€β€Œβ€Œβ€‹ο»Ώβ€Œβ€Œβ€Œβ€‹β€‹β€β€Œβ€Œο»Ώο»Ώβ€Œβ€β€ο»Ώβ€Œβ€β€Œβ€Œβ€Œο»Ώβ€β€Œβ€‹β€β€Œβ€Œβ€‹ο»Ώβ€‹ο»Ώβ€Œβ€‹β€Œβ€‹β€‹β€β€Œβ€Œβ€‹ο»Ώβ€‹ο»Ώβ€Œβ€‹β€Œβ€‹β€‹β€β€Œβ€Œβ€‹ο»Ώβ€‹β€β€‹ο»Ώβ€‹β€β€‹ο»Ώβ€‹β€β€Œβ€‹ο»Ώβ€‹β€Œβ€ο»Ώβ€Œβ€Œβ€‹β€‹β€β€Œβ€β€‹β€β€Œβ€‹β€Œβ€Œβ€Œβ€Œβ€Œβ€‹β€Œβ€Œβ€β€‹β€Œβ€‹β€‹ο»Ώβ€‹ο»Ώβ€Œβ€Œβ€Œβ€Œβ€‹β€β€Œβ€Œβ€β€‹β€‹β€β€Œβ€Œβ€‹ο»Ώβ€‹β€β€‹ο»Ώβ€‹β€β€‹β€β€Œβ€Œβ€‹ο»Ώβ€Œβ€Œβ€Œβ€‹β€Œβ€‹β€‹β€ο»Ώβ€β€Œο»Ώβ€Œβ€‹β€Œβ€β€Œβ€Œβ€Œο»Ώβ€β€‹β€Œο»Ώβ€Œβ€‹β€‹ο»Ώο»Ώο»Ώβ€Œβ€β€‹β€β€Œβ€β€‹β€Œβ€Œο»Ώβ€‹ο»Ώβ€Œβ€β€Œβ€Œβ€Œβ€Œβ€Œβ€Œβ€Œο»Ώβ€‹β€β€Œβ€ο»Ώβ€‹β€‹ο»Ώο»Ώβ€Œβ€Œβ€β€β€‹β€Œο»Ώβ€Œβ€‹β€Œο»Ώβ€Œβ€‹β€Œο»Ώβ€‹β€‹β€Œο»Ώβ€‹ο»Ώβ€‹β€β€Œβ€Œβ€‹ο»Ώβ€‹ο»Ώβ€Œβ€‹β€‹β€Œβ€‹β€β€Œβ€Œβ€‹ο»Ώβ€‹β€β€Œβ€‹β€Œβ€β€‹β€β€Œβ€Œβ€‹ο»Ώβ€‹β€β€Œβ€‹β€Œβ€β€Œβ€β€β€Œβ€Œβ€ο»Ώβ€β€Œο»Ώβ€Œβ€‹β€Œβ€β€Œβ€Œβ€Œβ€ο»Ώβ€‹β€‹ο»Ώβ€Œβ€‹β€‹ο»Ώβ€Œο»Ώβ€‹ο»Ώβ€‹β€Œβ€‹β€ο»Ώβ€β€Œο»Ώβ€‹ο»Ώβ€Œβ€β€‹β€Œβ€Œβ€ο»Ώβ€β€Œβ€β€β€Œβ€Œο»Ώβ€Œβ€‹β€Œο»Ώβ€β€Œβ€‹β€ο»Ώβ€β€Œο»Ώβ€‹ο»Ώβ€Œο»Ώβ€Œβ€‹β€Œο»Ώβ€Œβ€Œβ€Œβ€β€Œβ€‹β€Œβ€β€β€Œβ€Œβ€ο»Ώο»Ώβ€‹β€β€Œβ€β€Œβ€β€β€Œβ€Œβ€β€Œβ€‹β€‹ο»Ώο»Ώβ€Œβ€Œβ€β€Œο»Ώβ€Œο»Ώβ€‹β€‹β€Œβ€β€ο»Ώβ€Œβ€Œβ€Œβ€β€Œβ€β€‹β€Œβ€Œο»Ώβ€Œβ€‹β€Œο»Ώβ€Œβ€Œβ€Œβ€β€Œβ€β€‹ο»Ώβ€Œβ€β€Œβ€Œβ€Œβ€Œβ€Œβ€ο»Ώβ€Œβ€Œβ€Œβ€‹β€Œβ€Œο»Ώβ€Œβ€β€Œο»Ώβ€Œβ€Œβ€Œβ€‹ο»Ώο»Ώβ€Œβ€ο»Ώβ€‹β€Œβ€β€Œβ€β€Œο»Ώβ€β€β€‹ο»Ώβ€Œβ€‹β€Œβ€ο»Ώβ€β€Œβ€‹β€Œο»Ώβ€Œβ€‹ο»Ώο»Ώβ€‹β€β€Œβ€β€Œο»Ώβ€Œβ€‹β€Œο»Ώβ€β€Œβ€Œο»Ώβ€‹β€‹β€Œβ€β€Œβ€Œβ€‹ο»Ώο»Ώβ€Œβ€Œβ€β€‹β€β€Œβ€ο»Ώβ€‹β€Œβ€ο»Ώο»Ώβ€Œβ€β€Œο»Ώβ€‹β€β€Œβ€β€Œο»Ώβ€‹β€‹β€Œβ€β€‹β€Œβ€Œο»Ώβ€Œβ€‹β€Œβ€β€β€‹β€‹ο»Ώο»Ώβ€Œβ€Œο»Ώβ€‹β€‹β€Œβ€β€‹β€Œβ€Œβ€β€Œο»Ώβ€Œβ€β€Œβ€Œβ€Œβ€‹β€‹β€β€Œο»Ώβ€Œβ€Œβ€Œβ€β€β€Œβ€Œβ€ο»Ώβ€‹β€Œβ€β€Œβ€‹β€Œβ€β€Œβ€Œβ€Œο»Ώβ€‹β€β€‹β€β€Œβ€Œβ€‹ο»Ώβ€Œβ€Œβ€Œβ€‹β€‹β€β€Œβ€Œο»Ώο»Ώβ€Œβ€β€ο»Ώβ€Œβ€β€Œβ€Œβ€Œο»Ώβ€β€Œβ€‹β€β€Œβ€Œβ€‹ο»Ώβ€‹ο»Ώβ€Œβ€‹β€Œβ€‹β€‹β€β€Œβ€Œβ€‹ο»Ώβ€‹ο»Ώβ€Œβ€‹β€Œβ€‹β€‹β€β€Œβ€Œβ€‹ο»Ώβ€‹β€β€‹ο»Ώβ€‹β€β€Œβ€‹β€β€β€‹ο»Ώβ€‹β€‹β€‹ο»Ώβ€Œο»Ώβ€Œο»Ώβ€β€β€‹β€ο»Ώβ€Œβ€Œβ€β€β€Œβ€Œβ€Œβ€‹β€β€Œβ€β€‹β€β€Œβ€ο»Ώβ€Œβ€Œβ€β€β€Œβ€Œβ€Œβ€‹β€‹β€Œβ€Œβ€Œβ€‹β€‹β€β€Œβ€Œβ€‹ο»Ώβ€‹β€β€‹ο»Ώβ€‹β€β€‹β€β€Œβ€Œβ€‹ο»Ώβ€Œβ€Œβ€Œβ€‹β€Œβ€‹β€‹β€ο»Ώβ€β€Œο»Ώβ€‹β€β€Œβ€β€β€Œβ€Œβ€β€‹ο»Ώβ€Œβ€β€β€‹β€Œβ€Œβ€Œβ€‹β€Œβ€β€Œβ€Œβ€Œο»Ώβ€β€‹β€Œο»Ώβ€Œβ€‹β€‹β€β€Œβ€Œβ€‹ο»Ώβ€Œβ€Œβ€Œβ€‹β€‹β€β€Œβ€Œο»Ώο»Ώβ€Œβ€β€ο»Ώβ€Œβ€β€Œβ€Œβ€Œο»Ώβ€β€Œβ€‹β€β€Œβ€Œβ€‹ο»Ώβ€‹ο»Ώβ€Œβ€‹β€Œβ€‹β€‹β€β€Œβ€Œβ€‹ο»Ώβ€‹ο»Ώβ€Œβ€‹β€Œβ€‹β€‹β€β€Œβ€Œβ€‹ο»Ώβ€‹β€β€‹ο»Ώβ€‹β€β€Œβ€‹ο»Ώβ€Œβ€Œο»Ώβ€Œβ€‹β€‹ο»Ώβ€‹β€‹β€Œβ€‹ο»Ώβ€Œβ€Œβ€β€‹β€β€Œβ€ο»Ώβ€Œβ€Œο»Ώβ€‹β€β€Œο»Ώβ€β€β€Œβ€Œβ€Œβ€Œβ€‹ο»Ώβ€Œβ€Œβ€Œβ€‹β€Œο»Ώβ€Œο»Ώβ€β€‹β€‹β€β€Œβ€Œβ€‹ο»Ώβ€‹β€β€‹ο»Ώβ€‹β€β€‹β€β€Œβ€Œβ€‹ο»Ώβ€Œβ€Œβ€Œβ€‹β€Œβ€‹β€‹β€ο»Ώβ€β€Œβ€β€‹ο»Ώβ€Œβ€β€β€‹β€Œβ€β€β€Œβ€Œβ€ο»Ώβ€‹β€Œβ€β€Œβ€‹β€Œο»Ώβ€‹β€β€Œβ€β€Œβ€Œβ€Œβ€ο»Ώβ€β€‹β€β€Œβ€Œβ€‹ο»Ώβ€Œβ€Œβ€Œβ€‹β€‹β€β€Œβ€Œο»Ώο»Ώβ€Œβ€β€ο»Ώβ€Œβ€β€Œβ€Œβ€Œο»Ώβ€β€Œβ€‹β€β€Œβ€Œβ€‹ο»Ώβ€‹ο»Ώβ€Œβ€‹β€Œβ€‹β€‹β€β€Œβ€Œβ€‹ο»Ώβ€‹ο»Ώβ€Œβ€‹β€Œβ€‹β€‹β€β€Œβ€Œβ€‹ο»Ώβ€‹β€β€‹ο»Ώβ€‹β€β€‹ο»Ώβ€‹β€β€Œβ€‹ο»Ώβ€‹β€Œβ€ο»Ώβ€Œβ€Œβ€‹β€‹β€β€Œβ€β€‹β€β€Œβ€‹β€Œβ€Œβ€Œβ€Œβ€Œβ€‹β€Œβ€Œβ€β€‹β€Œβ€‹β€‹ο»Ώβ€‹ο»Ώβ€Œβ€Œβ€Œβ€Œβ€‹β€β€Œβ€Œβ€β€‹β€‹β€β€Œβ€Œβ€‹ο»Ώβ€‹β€β€‹ο»Ώβ€‹β€β€‹β€β€Œβ€Œβ€‹ο»Ώβ€Œβ€Œβ€Œβ€‹β€Œβ€‹β€‹β€ο»Ώβ€β€Œο»Ώβ€Œβ€‹β€Œβ€β€Œβ€Œβ€Œο»Ώβ€β€‹β€Œο»Ώβ€Œβ€‹β€‹β€β€Œβ€β€Œο»Ώβ€‹β€‹β€Œβ€β€Œβ€Œβ€Œο»Ώβ€‹β€β€Œο»Ώβ€‹ο»Ώβ€Œο»Ώβ€‹β€‹β€Œβ€β€Œβ€Œβ€Œβ€β€‹ο»Ώβ€Œο»Ώβ€Œβ€‹β€Œβ€β€β€Œβ€Œο»Ώβ€Œβ€β€Œβ€β€Œβ€Œβ€‹ο»Ώο»Ώβ€Œβ€Œο»Ώβ€‹β€‹β€Œο»Ώβ€Œβ€Œβ€Œβ€β€‹β€β€Œβ€ο»Ώβ€‹β€Œβ€β€β€Œβ€Œο»Ώβ€‹ο»Ώβ€Œβ€β€β€‹β€Œβ€β€Œβ€Œβ€Œβ€β€Œβ€‹β€‹β€β€‹β€β€Œο»Ώο»Ώβ€Œ archive in part 3 is the output from an xxd hex dump:β€‹β€‹β€‹β€‹β€Œο»Ώβ€ο»Ώβ€‹β€β€‹β€β€Œβ€ο»Ώο»Ώβ€Œο»Ώβ€‹β€β€Œβ€β€β€Œβ€Œβ€β€Œο»Ώβ€Œβ€β€β€Œβ€Œβ€ο»Ώβ€β€‹β€β€‹β€β€‹ο»Ώβ€β€β€‹β€β€‹β€β€Œο»Ώβ€‹ο»Ώβ€Œβ€β€‹β€Œβ€Œβ€ο»Ώβ€β€Œβ€β€β€Œβ€Œο»Ώβ€Œβ€‹β€Œο»Ώβ€β€Œβ€‹β€ο»Ώβ€β€Œβ€β€β€Œβ€Œβ€ο»Ώο»Ώβ€‹β€β€‹β€β€‹β€ο»Ώβ€‹β€‹β€β€‹β€β€Œβ€β€β€‹β€Œο»Ώβ€‹β€β€Œβ€β€Œβ€Œβ€Œβ€β€Œβ€β€‹β€β€‹β€β€‹ο»Ώβ€β€β€‹β€β€‹β€β€Œβ€β€β€‹β€Œο»Ώβ€Œβ€‹β€Œο»Ώβ€Œβ€‹β€Œο»Ώβ€‹β€‹β€Œο»Ώβ€‹ο»Ώβ€‹ο»Ώβ€β€β€‹β€ο»Ώο»Ώβ€‹β€ο»Ώο»Ώβ€Œβ€β€β€Œβ€Œβ€ο»Ώβ€β€Œο»Ώβ€Œβ€‹β€Œβ€β€Œβ€Œβ€Œβ€ο»Ώβ€‹β€‹ο»Ώβ€Œβ€‹β€‹ο»Ώβ€Œο»Ώβ€‹ο»Ώβ€‹β€Œβ€‹β€ο»Ώβ€β€Œο»Ώβ€‹ο»Ώβ€Œβ€β€‹β€Œβ€Œβ€ο»Ώβ€β€Œβ€β€β€Œβ€Œο»Ώβ€Œβ€‹β€Œο»Ώβ€β€Œβ€‹β€ο»Ώβ€β€Œο»Ώβ€‹ο»Ώβ€Œο»Ώβ€Œβ€‹β€Œο»Ώβ€Œβ€Œβ€Œβ€β€Œβ€‹β€Œβ€β€β€Œβ€Œβ€ο»Ώο»Ώβ€‹β€ο»Ώο»Ώβ€Œβ€β€β€Œβ€Œβ€ο»Ώβ€β€Œο»Ώβ€Œβ€‹β€Œβ€β€Œβ€Œβ€Œβ€ο»Ώβ€β€Œο»Ώβ€Œβ€‹β€‹β€ο»Ώο»Ώβ€Œβ€β€Œβ€Œβ€Œβ€β€Œβ€‹β€Œβ€β€β€Œβ€Œο»Ώβ€Œβ€‹β€‹β€ο»Ώο»Ώβ€Œβ€ο»Ώβ€Œβ€Œβ€ο»Ώο»Ώβ€Œβ€β€Œβ€‹β€Œβ€β€Œβ€Œβ€‹ο»Ώο»Ώβ€Œβ€Œο»Ώβ€‹β€‹β€Œο»Ώβ€‹β€β€Œβ€β€Œβ€Œβ€Œο»Ώβ€‹ο»Ώβ€Œβ€β€Œβ€Œβ€Œβ€ο»Ώβ€β€Œο»Ώβ€Œβ€‹β€Œβ€β€‹β€Œβ€Œο»Ώβ€Œβ€‹β€Œβ€β€β€Œβ€Œβ€ο»Ώο»Ώβ€Œβ€ο»Ώβ€β€‹ο»Ώβ€ο»Ώβ€Œβ€β€β€Œβ€Œβ€β€Œβ€‹β€‹ο»Ώο»Ώβ€Œβ€Œβ€β€Œο»Ώβ€Œο»Ώβ€‹β€‹β€Œβ€β€ο»Ώβ€Œβ€Œβ€Œβ€β€Œβ€β€‹β€Œβ€Œο»Ώβ€Œβ€‹β€Œο»Ώβ€Œβ€Œβ€Œβ€β€Œβ€β€‹ο»Ώβ€Œβ€β€Œβ€Œβ€Œβ€Œβ€Œβ€ο»Ώβ€Œβ€Œβ€Œβ€‹β€Œβ€Œο»Ώβ€Œβ€β€Œο»Ώβ€Œβ€Œβ€Œβ€‹ο»Ώο»Ώβ€Œβ€ο»Ώβ€‹β€Œβ€β€Œβ€β€Œο»Ώβ€β€β€‹ο»Ώβ€Œβ€‹β€Œβ€ο»Ώβ€β€Œβ€‹β€Œο»Ώβ€Œβ€‹ο»Ώο»Ώβ€‹ο»Ώβ€ο»Ώβ€Œο»Ώβ€Œβ€‹β€Œο»Ώβ€β€Œβ€Œο»Ώβ€‹β€‹β€Œβ€β€Œβ€Œβ€‹ο»Ώο»Ώβ€Œβ€Œβ€β€‹β€β€Œβ€ο»Ώβ€‹β€Œβ€ο»Ώο»Ώβ€Œβ€β€Œο»Ώβ€‹ο»Ώβ€ο»Ώβ€Œο»Ώβ€‹β€‹β€Œβ€β€‹β€Œβ€Œο»Ώβ€Œβ€‹β€Œβ€β€β€‹β€‹ο»Ώο»Ώβ€Œβ€Œο»Ώβ€‹β€‹β€Œβ€β€‹β€Œβ€Œβ€β€Œο»Ώβ€Œβ€β€Œβ€Œβ€Œβ€‹β€‹β€β€Œο»Ώβ€Œβ€Œβ€Œβ€β€β€Œβ€Œβ€ο»Ώβ€‹β€Œβ€β€Œβ€‹β€Œβ€β€Œβ€Œβ€Œο»Ώβ€‹β€β€‹β€β€Œβ€Œβ€‹ο»Ώβ€Œβ€Œβ€Œβ€‹β€‹β€β€Œβ€Œο»Ώο»Ώβ€Œβ€β€ο»Ώβ€Œβ€β€Œβ€Œβ€Œο»Ώβ€β€Œβ€‹β€β€Œβ€Œβ€‹ο»Ώβ€‹ο»Ώβ€Œβ€‹β€Œβ€‹β€‹β€β€Œβ€Œβ€‹ο»Ώβ€‹ο»Ώβ€Œβ€‹β€Œβ€‹β€‹β€β€Œβ€Œβ€‹ο»Ώβ€‹β€β€‹ο»Ώβ€‹β€β€Œβ€‹β€β€β€‹ο»Ώβ€‹β€‹β€‹ο»Ώβ€Œο»Ώβ€Œο»Ώβ€β€β€‹β€ο»Ώβ€Œβ€Œβ€β€β€Œβ€Œβ€Œβ€‹β€β€Œβ€β€‹β€β€Œβ€ο»Ώβ€Œβ€Œβ€β€β€Œβ€Œβ€Œβ€‹β€‹β€Œβ€Œβ€Œβ€‹β€‹β€β€Œβ€Œβ€‹ο»Ώβ€‹β€β€‹ο»Ώβ€‹β€β€‹β€β€Œβ€Œβ€‹ο»Ώβ€Œβ€Œβ€Œβ€‹β€Œβ€‹β€‹β€ο»Ώβ€β€Œο»Ώβ€‹β€β€Œβ€β€β€Œβ€Œβ€β€‹ο»Ώβ€Œβ€β€β€‹β€Œβ€Œβ€Œβ€‹β€Œβ€β€Œβ€Œβ€Œο»Ώβ€β€‹β€Œο»Ώβ€Œβ€‹β€‹β€β€Œβ€Œβ€‹ο»Ώβ€Œβ€Œβ€Œβ€‹β€‹β€β€Œβ€Œο»Ώο»Ώβ€Œβ€β€ο»Ώβ€Œβ€β€Œβ€Œβ€Œο»Ώβ€β€Œβ€‹β€β€Œβ€Œβ€‹ο»Ώβ€‹ο»Ώβ€Œβ€‹β€Œβ€‹β€‹β€β€Œβ€Œβ€‹ο»Ώβ€‹ο»Ώβ€Œβ€‹β€Œβ€‹β€‹β€β€Œβ€Œβ€‹ο»Ώβ€‹β€β€‹ο»Ώβ€‹β€β€Œβ€‹ο»Ώβ€Œβ€Œο»Ώβ€Œβ€‹β€‹ο»Ώβ€‹β€‹β€Œβ€‹ο»Ώβ€Œβ€Œβ€β€‹β€β€Œβ€ο»Ώβ€Œβ€Œο»Ώβ€‹β€β€Œο»Ώβ€β€β€Œβ€Œβ€Œβ€Œβ€‹ο»Ώβ€Œβ€Œβ€Œβ€‹β€Œο»Ώβ€Œο»Ώβ€β€‹β€‹β€β€Œβ€Œβ€‹ο»Ώβ€‹β€β€‹ο»Ώβ€‹β€β€‹β€β€Œβ€Œβ€‹ο»Ώβ€Œβ€Œβ€Œβ€‹β€Œβ€‹β€‹β€ο»Ώβ€β€Œβ€β€‹ο»Ώβ€Œβ€β€β€‹β€Œβ€β€β€Œβ€Œβ€ο»Ώβ€‹β€Œβ€β€Œβ€‹β€Œο»Ώβ€‹β€β€Œβ€β€Œβ€Œβ€Œβ€ο»Ώβ€β€‹β€β€Œβ€Œβ€‹ο»Ώβ€Œβ€Œβ€Œβ€‹β€‹β€β€Œβ€Œο»Ώο»Ώβ€Œβ€β€ο»Ώβ€Œβ€β€Œβ€Œβ€Œο»Ώβ€β€Œβ€‹β€β€Œβ€Œβ€‹ο»Ώβ€‹ο»Ώβ€Œβ€‹β€Œβ€‹β€‹β€β€Œβ€Œβ€‹ο»Ώβ€‹ο»Ώβ€Œβ€‹β€Œβ€‹β€‹β€β€Œβ€Œβ€‹ο»Ώβ€‹β€β€‹ο»Ώβ€‹β€β€Œο»Ώβ€β€β€Œβ€Œβ€Œβ€Œβ€‹ο»Ώβ€β€‹β€Œο»Ώβ€Œβ€‹β€Œβ€‹β€Œβ€Œβ€‹ο»Ώβ€β€Œβ€Œβ€ο»Ώο»Ώβ€‹ο»Ώβ€β€Œβ€Œβ€Œβ€β€β€‹ο»Ώβ€Œβ€Œβ€Œο»Ώβ€Œβ€‹β€Œβ€‹ο»Ώβ€‹β€‹β€β€Œβ€Œβ€‹ο»Ώβ€‹β€β€‹ο»Ώβ€‹β€β€‹β€β€Œβ€Œβ€‹ο»Ώβ€Œβ€Œβ€Œβ€‹β€Œβ€‹β€‹β€ο»Ώβ€β€Œο»Ώβ€Œβ€‹β€Œβ€β€Œβ€Œβ€Œο»Ώβ€β€‹β€Œο»Ώβ€Œβ€‹β€‹ο»Ώο»Ώο»Ώβ€Œβ€β€‹β€β€Œβ€β€‹β€Œβ€Œο»Ώβ€‹ο»Ώβ€Œβ€β€Œβ€Œβ€Œβ€Œβ€Œβ€Œβ€Œο»Ώβ€‹β€β€Œβ€ο»Ώβ€‹β€‹ο»Ώο»Ώβ€Œβ€Œβ€β€β€‹β€Œο»Ώβ€Œβ€‹β€Œο»Ώβ€Œβ€‹β€Œο»Ώβ€‹β€‹β€Œο»Ώβ€‹ο»Ώβ€‹β€β€Œβ€Œβ€‹ο»Ώβ€‹ο»Ώβ€Œβ€‹β€‹β€Œβ€‹β€β€Œβ€Œβ€‹ο»Ώβ€‹β€β€Œβ€‹β€Œβ€β€‹β€β€Œβ€Œβ€‹ο»Ώβ€‹β€β€Œβ€‹β€Œβ€β€Œβ€β€β€Œβ€Œβ€ο»Ώβ€β€Œο»Ώβ€Œβ€‹β€Œβ€β€Œβ€Œβ€Œβ€ο»Ώβ€‹β€‹ο»Ώβ€Œβ€‹β€‹ο»Ώβ€Œο»Ώβ€‹ο»Ώβ€‹β€Œβ€‹β€ο»Ώβ€β€Œο»Ώβ€‹ο»Ώβ€Œβ€β€‹β€Œβ€Œβ€ο»Ώβ€β€Œβ€β€β€Œβ€Œο»Ώβ€Œβ€‹β€Œο»Ώβ€β€Œβ€‹β€ο»Ώβ€β€Œο»Ώβ€‹ο»Ώβ€Œο»Ώβ€Œβ€‹β€Œο»Ώβ€Œβ€Œβ€Œβ€β€Œβ€‹β€Œβ€β€β€Œβ€Œβ€ο»Ώο»Ώβ€‹β€β€Œβ€β€Œβ€β€β€Œβ€Œβ€β€Œβ€‹β€‹ο»Ώο»Ώβ€Œβ€Œβ€β€Œο»Ώβ€Œο»Ώβ€‹β€‹β€Œβ€β€ο»Ώβ€Œβ€Œβ€Œβ€β€Œβ€β€‹β€Œβ€Œο»Ώβ€Œβ€‹β€Œο»Ώβ€Œβ€Œβ€Œβ€β€Œβ€β€‹ο»Ώβ€Œβ€β€Œβ€Œβ€Œβ€Œβ€Œβ€ο»Ώβ€Œβ€Œβ€Œβ€‹β€Œβ€Œο»Ώβ€Œβ€β€Œο»Ώβ€Œβ€Œβ€Œβ€‹ο»Ώο»Ώβ€Œβ€ο»Ώβ€‹β€Œβ€β€Œβ€β€Œο»Ώβ€β€β€‹ο»Ώβ€Œβ€‹β€Œβ€ο»Ώβ€β€Œβ€‹β€Œο»Ώβ€Œβ€‹ο»Ώο»Ώβ€‹β€β€Œβ€β€Œο»Ώβ€Œβ€‹β€Œο»Ώβ€β€Œβ€Œο»Ώβ€‹β€‹β€Œβ€β€Œβ€Œβ€‹ο»Ώο»Ώβ€Œβ€Œβ€β€‹β€β€Œβ€ο»Ώβ€‹β€Œβ€ο»Ώο»Ώβ€Œβ€β€Œο»Ώβ€‹β€β€Œβ€β€Œο»Ώβ€‹β€‹β€Œβ€β€‹β€Œβ€Œο»Ώβ€Œβ€‹β€Œβ€β€β€‹β€‹ο»Ώο»Ώβ€Œβ€Œο»Ώβ€‹β€‹β€Œβ€β€‹β€Œβ€Œβ€β€Œο»Ώβ€Œβ€β€Œβ€Œβ€Œβ€‹β€‹β€β€Œο»Ώβ€Œβ€Œβ€Œβ€β€β€Œβ€Œβ€ο»Ώβ€‹β€Œβ€β€Œβ€‹β€Œβ€β€Œβ€Œβ€Œο»Ώβ€‹β€β€‹β€β€Œβ€Œβ€‹ο»Ώβ€Œβ€Œβ€Œβ€‹β€‹β€β€Œβ€Œο»Ώο»Ώβ€Œβ€β€ο»Ώβ€Œβ€β€Œβ€Œβ€Œο»Ώβ€β€Œβ€‹β€β€Œβ€Œβ€‹ο»Ώβ€‹ο»Ώβ€Œβ€‹β€Œβ€‹β€‹β€β€Œβ€Œβ€‹ο»Ώβ€‹ο»Ώβ€Œβ€‹β€Œβ€‹β€‹β€β€Œβ€Œβ€‹ο»Ώβ€‹β€β€‹ο»Ώβ€‹β€β€Œβ€‹β€β€β€‹ο»Ώβ€‹β€‹β€‹ο»Ώβ€Œο»Ώβ€Œο»Ώβ€β€β€‹β€ο»Ώβ€Œβ€Œβ€β€β€Œβ€Œβ€Œβ€‹β€β€Œβ€β€‹β€β€Œβ€ο»Ώβ€Œβ€Œβ€β€β€Œβ€Œβ€Œβ€‹β€‹β€Œβ€Œβ€Œβ€‹β€‹β€β€Œβ€Œβ€‹ο»Ώβ€‹β€β€‹ο»Ώβ€‹β€β€‹β€β€Œβ€Œβ€‹ο»Ώβ€Œβ€Œβ€Œβ€‹β€Œβ€‹β€‹β€ο»Ώβ€β€Œο»Ώβ€‹β€β€Œβ€β€β€Œβ€Œβ€β€‹ο»Ώβ€Œβ€β€β€‹β€Œβ€Œβ€Œβ€‹β€Œβ€β€Œβ€Œβ€Œο»Ώβ€β€‹β€Œο»Ώβ€Œβ€‹β€‹β€β€Œβ€Œβ€‹ο»Ώβ€Œβ€Œβ€Œβ€‹β€‹β€β€Œβ€Œο»Ώο»Ώβ€Œβ€β€ο»Ώβ€Œβ€β€Œβ€Œβ€Œο»Ώβ€β€Œβ€‹β€β€Œβ€Œβ€‹ο»Ώβ€‹ο»Ώβ€Œβ€‹β€Œβ€‹β€‹β€β€Œβ€Œβ€‹ο»Ώβ€‹ο»Ώβ€Œβ€‹β€Œβ€‹β€‹β€β€Œβ€Œβ€‹ο»Ώβ€‹β€β€‹ο»Ώβ€‹β€β€Œβ€‹ο»Ώβ€Œβ€Œο»Ώβ€Œβ€‹β€‹ο»Ώβ€‹β€‹β€Œβ€‹ο»Ώβ€Œβ€Œβ€β€‹β€β€Œβ€ο»Ώβ€Œβ€Œο»Ώβ€‹β€β€Œο»Ώβ€β€β€Œβ€Œβ€Œβ€Œβ€‹ο»Ώβ€Œβ€Œβ€Œβ€‹β€Œο»Ώβ€Œο»Ώβ€β€‹β€‹β€β€Œβ€Œβ€‹ο»Ώβ€‹β€β€‹ο»Ώβ€‹β€β€‹β€β€Œβ€Œβ€‹ο»Ώβ€Œβ€Œβ€Œβ€‹β€Œβ€‹β€‹β€ο»Ώβ€β€Œβ€β€‹ο»Ώβ€Œβ€β€β€‹β€Œβ€β€β€Œβ€Œβ€ο»Ώβ€‹β€Œβ€β€Œβ€‹β€Œο»Ώβ€‹β€β€Œβ€β€Œβ€Œβ€Œβ€ο»Ώβ€β€‹β€β€Œβ€Œβ€‹ο»Ώβ€Œβ€Œβ€Œβ€‹β€‹β€β€Œβ€Œο»Ώο»Ώβ€Œβ€β€ο»Ώβ€Œβ€β€Œβ€Œβ€Œο»Ώβ€β€Œβ€‹β€β€Œβ€Œβ€‹ο»Ώβ€‹ο»Ώβ€Œβ€‹β€Œβ€‹β€‹β€β€Œβ€Œβ€‹ο»Ώβ€‹ο»Ώβ€Œβ€‹β€Œβ€‹β€‹β€β€Œβ€Œβ€‹ο»Ώβ€‹β€β€‹ο»Ώβ€‹β€β€Œο»Ώβ€β€β€Œβ€Œβ€Œβ€Œβ€‹ο»Ώβ€β€‹β€Œο»Ώβ€Œβ€‹β€Œβ€‹β€Œβ€Œβ€‹ο»Ώβ€β€Œβ€Œβ€ο»Ώο»Ώβ€‹ο»Ώβ€β€Œβ€Œβ€Œβ€β€β€‹ο»Ώβ€Œβ€Œβ€Œο»Ώβ€Œβ€‹β€Œβ€‹ο»Ώβ€‹β€‹β€β€Œβ€Œβ€‹ο»Ώβ€‹β€β€‹ο»Ώβ€‹β€β€‹β€β€Œβ€Œβ€‹ο»Ώβ€Œβ€Œβ€Œβ€‹β€Œβ€‹β€‹β€ο»Ώβ€β€Œο»Ώβ€Œβ€‹β€Œβ€β€Œβ€Œβ€Œο»Ώβ€β€‹β€Œο»Ώβ€Œβ€‹β€‹β€β€Œβ€β€Œο»Ώβ€‹β€‹β€Œβ€β€Œβ€Œβ€Œο»Ώβ€‹β€β€Œο»Ώβ€‹ο»Ώβ€Œο»Ώβ€‹β€‹β€Œβ€β€Œβ€Œβ€Œβ€β€‹ο»Ώβ€Œο»Ώβ€Œβ€‹β€Œβ€β€β€Œβ€Œο»Ώβ€Œβ€β€Œβ€β€Œβ€Œβ€‹ο»Ώο»Ώβ€Œβ€Œο»Ώβ€‹β€‹β€Œο»Ώβ€Œβ€Œβ€Œβ€β€‹β€β€Œβ€ο»Ώβ€‹β€Œβ€β€β€Œβ€Œο»Ώβ€‹ο»Ώβ€Œβ€β€β€‹β€Œβ€β€Œβ€Œβ€Œβ€β€Œβ€‹β€‹β€β€‹β€β€Œο»Ώο»Ώβ€Œ

<span class="dh yq gq gr yj b be yr ys ab yt">$ head -n 5 new_xxd_who_dis 00000000: 504b 0304 0a00 0000 0000 9a53 f850 0000 PK.........S.P..
00000010: 0000 0000 0000 0000 0000 0800 1c00 7465 ..............te
00000020: 7374 696e 672f 5554 0900 0333 fe1a 5f34 sting/UT...3.._4
00000030: fe1a 5f75 780b 0001 04e8 0300 0004 e803 .._ux...........
00000040: 0000 504b 0304 0a00 0900 0000 9d53 f850 ..PK.........S.P</span>β€‹β€‹β€‹β€‹β€Œο»Ώβ€ο»Ώβ€‹β€β€‹β€β€Œβ€ο»Ώο»Ώβ€Œο»Ώβ€‹β€β€Œβ€β€β€Œβ€Œβ€β€Œο»Ώβ€Œβ€β€β€Œβ€Œβ€ο»Ώβ€β€‹β€β€‹β€β€‹ο»Ώβ€β€β€‹β€β€‹β€β€Œο»Ώβ€‹ο»Ώβ€Œβ€β€‹β€Œβ€Œβ€ο»Ώβ€β€Œβ€β€β€Œβ€Œο»Ώβ€Œβ€‹β€Œο»Ώβ€β€Œβ€‹β€ο»Ώβ€β€Œβ€β€β€Œβ€Œβ€ο»Ώο»Ώβ€‹β€β€‹β€β€‹β€ο»Ώβ€‹β€‹β€β€‹β€β€Œβ€β€β€‹β€Œο»Ώβ€‹β€β€Œβ€β€Œβ€Œβ€Œβ€β€Œβ€β€‹β€β€‹β€β€‹ο»Ώβ€β€β€‹β€β€‹β€β€Œβ€β€β€‹β€Œο»Ώβ€Œβ€‹β€Œο»Ώβ€Œβ€‹β€Œο»Ώβ€‹β€‹β€Œο»Ώβ€‹ο»Ώβ€‹ο»Ώβ€β€β€‹β€ο»Ώο»Ώβ€‹β€ο»Ώο»Ώβ€Œβ€β€β€Œβ€Œβ€ο»Ώβ€β€Œο»Ώβ€Œβ€‹β€Œβ€β€Œβ€Œβ€Œβ€ο»Ώβ€‹β€‹ο»Ώβ€Œβ€‹β€‹ο»Ώβ€Œο»Ώβ€‹ο»Ώβ€‹β€Œβ€‹β€ο»Ώβ€β€Œο»Ώβ€‹ο»Ώβ€Œβ€β€‹β€Œβ€Œβ€ο»Ώβ€β€Œβ€β€β€Œβ€Œο»Ώβ€Œβ€‹β€Œο»Ώβ€β€Œβ€‹β€ο»Ώβ€β€Œο»Ώβ€‹ο»Ώβ€Œο»Ώβ€Œβ€‹β€Œο»Ώβ€Œβ€Œβ€Œβ€β€Œβ€‹β€Œβ€β€β€Œβ€Œβ€ο»Ώο»Ώβ€‹β€ο»Ώο»Ώβ€Œβ€β€β€Œβ€Œβ€ο»Ώβ€β€Œο»Ώβ€Œβ€‹β€Œβ€β€Œβ€Œβ€Œβ€ο»Ώβ€β€Œο»Ώβ€Œβ€‹β€‹β€ο»Ώο»Ώβ€Œβ€β€Œβ€Œβ€Œβ€β€Œβ€‹β€Œβ€β€β€Œβ€Œο»Ώβ€Œβ€‹β€‹β€ο»Ώο»Ώβ€Œβ€ο»Ώβ€Œβ€Œβ€ο»Ώο»Ώβ€Œβ€β€Œβ€‹β€Œβ€β€Œβ€Œβ€‹ο»Ώο»Ώβ€Œβ€Œο»Ώβ€‹β€‹β€Œο»Ώβ€‹β€β€Œβ€β€Œβ€Œβ€Œο»Ώβ€‹ο»Ώβ€Œβ€β€Œβ€Œβ€Œβ€ο»Ώβ€β€Œο»Ώβ€Œβ€‹β€Œβ€β€‹β€Œβ€Œο»Ώβ€Œβ€‹β€Œβ€β€β€Œβ€Œβ€ο»Ώο»Ώβ€Œβ€ο»Ώβ€β€‹ο»Ώβ€ο»Ώβ€Œβ€β€β€Œβ€Œβ€β€Œβ€‹β€‹ο»Ώο»Ώβ€Œβ€Œβ€β€Œο»Ώβ€Œο»Ώβ€‹β€‹β€Œβ€β€ο»Ώβ€Œβ€Œβ€Œβ€β€Œβ€β€‹β€Œβ€Œο»Ώβ€Œβ€‹β€Œο»Ώβ€Œβ€Œβ€Œβ€β€Œβ€β€‹ο»Ώβ€Œβ€β€Œβ€Œβ€Œβ€Œβ€Œβ€ο»Ώβ€Œβ€Œβ€Œβ€‹β€Œβ€Œο»Ώβ€Œβ€β€Œο»Ώβ€Œβ€Œβ€Œβ€‹ο»Ώο»Ώβ€Œβ€ο»Ώβ€‹β€Œβ€β€Œβ€β€Œο»Ώβ€β€β€‹ο»Ώβ€Œβ€‹β€Œβ€ο»Ώβ€β€Œβ€‹β€Œο»Ώβ€Œβ€‹ο»Ώο»Ώβ€‹ο»Ώβ€ο»Ώβ€Œο»Ώβ€Œβ€‹β€Œο»Ώβ€β€Œβ€Œο»Ώβ€‹β€‹β€Œβ€β€Œβ€Œβ€‹ο»Ώο»Ώβ€Œβ€Œβ€β€‹β€β€Œβ€ο»Ώβ€‹β€Œβ€ο»Ώο»Ώβ€Œβ€β€Œο»Ώβ€‹ο»Ώβ€ο»Ώβ€Œο»Ώβ€‹β€‹β€Œβ€β€‹β€Œβ€Œο»Ώβ€Œβ€‹β€Œβ€β€β€‹β€‹ο»Ώο»Ώβ€Œβ€Œο»Ώβ€‹β€‹β€Œβ€β€‹β€Œβ€Œβ€β€Œο»Ώβ€Œβ€β€Œβ€Œβ€Œβ€‹β€‹β€β€Œο»Ώβ€Œβ€Œβ€Œβ€β€β€Œβ€Œβ€ο»Ώβ€‹β€Œβ€β€Œβ€‹β€Œβ€β€Œβ€Œβ€Œο»Ώβ€‹β€β€‹β€β€Œβ€Œβ€‹ο»Ώβ€Œβ€Œβ€Œβ€‹β€‹β€β€Œβ€Œο»Ώο»Ώβ€Œβ€β€ο»Ώβ€Œβ€β€Œβ€Œβ€Œο»Ώβ€β€Œβ€‹β€β€Œβ€Œβ€‹ο»Ώβ€‹ο»Ώβ€Œβ€‹β€Œβ€‹β€‹β€β€Œβ€Œβ€‹ο»Ώβ€‹ο»Ώβ€Œβ€‹β€Œβ€‹β€‹β€β€Œβ€Œβ€‹ο»Ώβ€‹β€β€‹ο»Ώβ€‹β€β€Œβ€‹β€β€β€‹ο»Ώβ€‹β€‹β€‹ο»Ώβ€Œο»Ώβ€Œο»Ώβ€β€β€‹β€ο»Ώβ€Œβ€Œβ€β€β€Œβ€Œβ€Œβ€‹β€β€Œβ€β€‹β€β€Œβ€ο»Ώβ€Œβ€Œβ€β€β€Œβ€Œβ€Œβ€‹β€‹β€Œβ€Œβ€Œβ€‹β€‹β€β€Œβ€Œβ€‹ο»Ώβ€‹β€β€‹ο»Ώβ€‹β€β€‹β€β€Œβ€Œβ€‹ο»Ώβ€Œβ€Œβ€Œβ€‹β€Œβ€‹β€‹β€ο»Ώβ€β€Œο»Ώβ€‹β€β€Œβ€β€β€Œβ€Œβ€β€‹ο»Ώβ€Œβ€β€β€‹β€Œβ€Œβ€Œβ€‹β€Œβ€β€Œβ€Œβ€Œο»Ώβ€β€‹β€Œο»Ώβ€Œβ€‹β€‹β€β€Œβ€Œβ€‹ο»Ώβ€Œβ€Œβ€Œβ€‹β€‹β€β€Œβ€Œο»Ώο»Ώβ€Œβ€β€ο»Ώβ€Œβ€β€Œβ€Œβ€Œο»Ώβ€β€Œβ€‹β€β€Œβ€Œβ€‹ο»Ώβ€‹ο»Ώβ€Œβ€‹β€Œβ€‹β€‹β€β€Œβ€Œβ€‹ο»Ώβ€‹ο»Ώβ€Œβ€‹β€Œβ€‹β€‹β€β€Œβ€Œβ€‹ο»Ώβ€‹β€β€‹ο»Ώβ€‹β€β€Œβ€‹ο»Ώβ€β€Œβ€ο»Ώβ€β€Œβ€‹β€β€‹β€Œβ€Œβ€‹β€Œβ€Œο»Ώβ€‹ο»Ώβ€Œο»Ώβ€‹β€β€Œβ€ο»Ώβ€β€Œβ€Œβ€‹β€Œβ€Œβ€Œβ€Œβ€‹β€Œβ€β€Œβ€β€‹β€ο»Ώβ€Œβ€Œβ€Œβ€Œβ€‹β€‹β€β€Œβ€Œβ€‹ο»Ώβ€‹β€β€‹ο»Ώβ€‹β€β€‹β€β€Œβ€Œβ€‹ο»Ώβ€Œβ€Œβ€Œβ€‹β€Œβ€‹β€‹β€ο»Ώβ€β€Œβ€β€‹ο»Ώβ€Œβ€β€β€‹β€Œβ€β€β€Œβ€Œβ€ο»Ώβ€‹β€Œβ€β€Œβ€‹β€Œο»Ώβ€‹β€β€Œβ€β€Œβ€Œβ€Œβ€ο»Ώβ€β€‹β€β€Œβ€Œβ€‹ο»Ώβ€Œβ€Œβ€Œβ€‹β€‹β€β€Œβ€Œο»Ώο»Ώβ€Œβ€β€ο»Ώβ€Œβ€β€Œβ€Œβ€Œο»Ώβ€β€Œβ€‹β€β€Œβ€Œβ€‹ο»Ώβ€‹ο»Ώβ€Œβ€‹β€Œβ€‹β€‹β€β€Œβ€Œβ€‹ο»Ώβ€‹ο»Ώβ€Œβ€‹β€Œβ€‹β€‹β€β€Œβ€Œβ€‹ο»Ώβ€‹β€β€‹ο»Ώβ€‹β€β€‹ο»Ώβ€β€‹β€Œβ€β€‹β€Œβ€‹ο»Ώβ€β€‹β€Œβ€Œβ€‹β€β€Œβ€β€Œβ€β€Œο»Ώβ€Œβ€β€‹ο»Ώβ€β€Œβ€Œβ€Œο»Ώο»Ώβ€‹ο»Ώβ€‹β€β€Œβ€‹β€β€Œβ€Œβ€‹β€‹ο»Ώβ€Œβ€‹β€ο»Ώβ€‹β€β€Œβ€Œβ€‹ο»Ώβ€‹β€β€‹ο»Ώβ€‹β€β€‹β€β€Œβ€Œβ€‹ο»Ώβ€Œβ€Œβ€Œβ€‹β€Œβ€‹β€‹β€ο»Ώβ€β€Œο»Ώβ€Œβ€‹β€Œβ€β€Œβ€Œβ€Œο»Ώβ€β€‹β€Œο»Ώβ€Œβ€‹β€‹ο»Ώο»Ώο»Ώβ€Œβ€β€‹β€β€Œβ€β€‹β€Œβ€Œο»Ώβ€‹ο»Ώβ€Œβ€β€Œβ€Œβ€Œβ€Œβ€Œβ€Œβ€Œο»Ώβ€‹β€β€Œβ€ο»Ώβ€‹β€‹ο»Ώο»Ώβ€Œβ€Œβ€β€β€‹β€Œο»Ώβ€Œβ€‹β€Œο»Ώβ€Œβ€‹β€Œο»Ώβ€‹β€‹β€Œο»Ώβ€‹ο»Ώβ€‹β€β€Œβ€Œβ€‹ο»Ώβ€‹ο»Ώβ€Œβ€‹β€‹β€Œβ€‹β€β€Œβ€Œβ€‹ο»Ώβ€‹β€β€Œβ€‹β€Œβ€β€‹β€β€Œβ€Œβ€‹ο»Ώβ€‹β€β€Œβ€‹β€Œβ€β€Œβ€β€β€Œβ€Œβ€ο»Ώβ€β€Œο»Ώβ€Œβ€‹β€Œβ€β€Œβ€Œβ€Œβ€ο»Ώβ€‹β€‹ο»Ώβ€Œβ€‹β€‹ο»Ώβ€Œο»Ώβ€‹ο»Ώβ€‹β€Œβ€‹β€ο»Ώβ€β€Œο»Ώβ€‹ο»Ώβ€Œβ€β€‹β€Œβ€Œβ€ο»Ώβ€β€Œβ€β€β€Œβ€Œο»Ώβ€Œβ€‹β€Œο»Ώβ€β€Œβ€‹β€ο»Ώβ€β€Œο»Ώβ€‹ο»Ώβ€Œο»Ώβ€Œβ€‹β€Œο»Ώβ€Œβ€Œβ€Œβ€β€Œβ€‹β€Œβ€β€β€Œβ€Œβ€ο»Ώο»Ώβ€‹β€β€Œβ€β€Œβ€β€β€Œβ€Œβ€β€Œβ€‹β€‹ο»Ώο»Ώβ€Œβ€Œβ€β€Œο»Ώβ€Œο»Ώβ€‹β€‹β€Œβ€β€ο»Ώβ€Œβ€Œβ€Œβ€β€Œβ€β€‹β€Œβ€Œο»Ώβ€Œβ€‹β€Œο»Ώβ€Œβ€Œβ€Œβ€β€Œβ€β€‹ο»Ώβ€Œβ€β€Œβ€Œβ€Œβ€Œβ€Œβ€ο»Ώβ€Œβ€Œβ€Œβ€‹β€Œβ€Œο»Ώβ€Œβ€β€Œο»Ώβ€Œβ€Œβ€Œβ€‹ο»Ώο»Ώβ€Œβ€ο»Ώβ€‹β€Œβ€β€Œβ€β€Œο»Ώβ€β€β€‹ο»Ώβ€Œβ€‹β€Œβ€ο»Ώβ€β€Œβ€‹β€Œο»Ώβ€Œβ€‹ο»Ώο»Ώβ€‹β€β€Œβ€β€Œο»Ώβ€Œβ€‹β€Œο»Ώβ€β€Œβ€Œο»Ώβ€‹β€‹β€Œβ€β€Œβ€Œβ€‹ο»Ώο»Ώβ€Œβ€Œβ€β€‹β€β€Œβ€ο»Ώβ€‹β€Œβ€ο»Ώο»Ώβ€Œβ€β€Œο»Ώβ€‹β€β€Œβ€β€Œο»Ώβ€‹β€‹β€Œβ€β€‹β€Œβ€Œο»Ώβ€Œβ€‹β€Œβ€β€β€‹β€‹ο»Ώο»Ώβ€Œβ€Œο»Ώβ€‹β€‹β€Œβ€β€‹β€Œβ€Œβ€β€Œο»Ώβ€Œβ€β€Œβ€Œβ€Œβ€‹β€‹β€β€Œο»Ώβ€Œβ€Œβ€Œβ€β€β€Œβ€Œβ€ο»Ώβ€‹β€Œβ€β€Œβ€‹β€Œβ€β€Œβ€Œβ€Œο»Ώβ€‹β€β€‹β€β€Œβ€Œβ€‹ο»Ώβ€Œβ€Œβ€Œβ€‹β€‹β€β€Œβ€Œο»Ώο»Ώβ€Œβ€β€ο»Ώβ€Œβ€β€Œβ€Œβ€Œο»Ώβ€β€Œβ€‹β€β€Œβ€Œβ€‹ο»Ώβ€‹ο»Ώβ€Œβ€‹β€Œβ€‹β€‹β€β€Œβ€Œβ€‹ο»Ώβ€‹ο»Ώβ€Œβ€‹β€Œβ€‹β€‹β€β€Œβ€Œβ€‹ο»Ώβ€‹β€β€‹ο»Ώβ€‹β€β€Œβ€‹β€β€β€‹ο»Ώβ€‹β€‹β€‹ο»Ώβ€Œο»Ώβ€Œο»Ώβ€β€β€‹β€ο»Ώβ€Œβ€Œβ€β€β€Œβ€Œβ€Œβ€‹β€β€Œβ€β€‹β€β€Œβ€ο»Ώβ€Œβ€Œβ€β€β€Œβ€Œβ€Œβ€‹β€‹β€Œβ€Œβ€Œβ€‹β€‹β€β€Œβ€Œβ€‹ο»Ώβ€‹β€β€‹ο»Ώβ€‹β€β€‹β€β€Œβ€Œβ€‹ο»Ώβ€Œβ€Œβ€Œβ€‹β€Œβ€‹β€‹β€ο»Ώβ€β€Œο»Ώβ€‹β€β€Œβ€β€β€Œβ€Œβ€β€‹ο»Ώβ€Œβ€β€β€‹β€Œβ€Œβ€Œβ€‹β€Œβ€β€Œβ€Œβ€Œο»Ώβ€β€‹β€Œο»Ώβ€Œβ€‹β€‹β€β€Œβ€Œβ€‹ο»Ώβ€Œβ€Œβ€Œβ€‹β€‹β€β€Œβ€Œο»Ώο»Ώβ€Œβ€β€ο»Ώβ€Œβ€β€Œβ€Œβ€Œο»Ώβ€β€Œβ€‹β€β€Œβ€Œβ€‹ο»Ώβ€‹ο»Ώβ€Œβ€‹β€Œβ€‹β€‹β€β€Œβ€Œβ€‹ο»Ώβ€‹ο»Ώβ€Œβ€‹β€Œβ€‹β€‹β€β€Œβ€Œβ€‹ο»Ώβ€‹β€β€‹ο»Ώβ€‹β€β€Œβ€‹ο»Ώβ€β€Œβ€ο»Ώβ€β€Œβ€‹β€β€‹β€Œβ€Œβ€‹β€Œβ€Œο»Ώβ€‹ο»Ώβ€Œο»Ώβ€‹β€β€Œβ€ο»Ώβ€β€Œβ€Œβ€‹β€Œβ€Œβ€Œβ€Œβ€‹β€Œβ€β€Œβ€β€‹β€ο»Ώβ€Œβ€Œβ€Œβ€Œβ€‹β€‹β€β€Œβ€Œβ€‹ο»Ώβ€‹β€β€‹ο»Ώβ€‹β€β€‹β€β€Œβ€Œβ€‹ο»Ώβ€Œβ€Œβ€Œβ€‹β€Œβ€‹β€‹β€ο»Ώβ€β€Œβ€β€‹ο»Ώβ€Œβ€β€β€‹β€Œβ€β€β€Œβ€Œβ€ο»Ώβ€‹β€Œβ€β€Œβ€‹β€Œο»Ώβ€‹β€β€Œβ€β€Œβ€Œβ€Œβ€ο»Ώβ€β€‹β€β€Œβ€Œβ€‹ο»Ώβ€Œβ€Œβ€Œβ€‹β€‹β€β€Œβ€Œο»Ώο»Ώβ€Œβ€β€ο»Ώβ€Œβ€β€Œβ€Œβ€Œο»Ώβ€β€Œβ€‹β€β€Œβ€Œβ€‹ο»Ώβ€‹ο»Ώβ€Œβ€‹β€Œβ€‹β€‹β€β€Œβ€Œβ€‹ο»Ώβ€‹ο»Ώβ€Œβ€‹β€Œβ€‹β€‹β€β€Œβ€Œβ€‹ο»Ώβ€‹β€β€‹ο»Ώβ€‹β€β€‹ο»Ώβ€β€‹β€Œβ€β€‹β€Œβ€‹ο»Ώβ€β€‹β€Œβ€Œβ€‹β€β€Œβ€β€Œβ€β€Œο»Ώβ€Œβ€β€‹ο»Ώβ€β€Œβ€Œβ€Œο»Ώο»Ώβ€‹ο»Ώβ€‹β€β€Œβ€‹β€β€Œβ€Œβ€‹β€‹ο»Ώβ€Œβ€‹β€ο»Ώβ€‹β€β€Œβ€Œβ€‹ο»Ώβ€‹β€β€‹ο»Ώβ€‹β€β€‹β€β€Œβ€Œβ€‹ο»Ώβ€Œβ€Œβ€Œβ€‹β€Œβ€‹β€‹β€ο»Ώβ€β€Œο»Ώβ€Œβ€‹β€Œβ€β€Œβ€Œβ€Œο»Ώβ€β€‹β€Œο»Ώβ€Œβ€‹β€‹β€β€Œβ€β€Œο»Ώβ€‹β€‹β€Œβ€β€Œβ€Œβ€Œο»Ώβ€‹β€β€Œο»Ώβ€‹ο»Ώβ€Œο»Ώβ€‹β€‹β€Œβ€β€Œβ€Œβ€Œβ€β€‹ο»Ώβ€Œο»Ώβ€Œβ€‹β€Œβ€β€β€Œβ€Œο»Ώβ€Œβ€β€Œβ€β€Œβ€Œβ€‹ο»Ώο»Ώβ€Œβ€Œο»Ώβ€‹β€‹β€Œο»Ώβ€Œβ€Œβ€Œβ€β€‹β€β€Œβ€ο»Ώβ€‹β€Œβ€β€β€Œβ€Œο»Ώβ€‹ο»Ώβ€Œβ€β€β€‹β€Œβ€β€Œβ€Œβ€Œβ€β€Œβ€‹β€‹β€β€‹β€β€Œο»Ώο»Ώβ€Œ

The ASCII file header β€‹β€‹β€‹β€‹β€Œο»Ώβ€ο»Ώβ€‹β€β€‹β€β€Œβ€ο»Ώο»Ώβ€Œο»Ώβ€‹β€β€Œβ€β€β€Œβ€Œβ€β€Œο»Ώβ€Œβ€β€β€Œβ€Œβ€ο»Ώβ€β€‹β€β€‹β€β€‹ο»Ώβ€β€β€‹β€β€‹β€β€Œο»Ώβ€‹ο»Ώβ€Œβ€β€‹β€Œβ€Œβ€ο»Ώβ€β€Œβ€β€β€Œβ€Œο»Ώβ€Œβ€‹β€Œο»Ώβ€β€Œβ€‹β€ο»Ώβ€β€Œβ€β€β€Œβ€Œβ€ο»Ώο»Ώβ€‹β€β€‹β€β€‹β€ο»Ώβ€‹β€‹β€β€‹β€β€Œβ€β€β€‹β€Œο»Ώβ€‹β€β€Œβ€β€Œβ€Œβ€Œβ€β€Œβ€β€‹β€β€‹β€β€‹ο»Ώβ€β€β€‹β€β€‹β€β€Œβ€β€β€‹β€Œο»Ώβ€Œβ€‹β€Œο»Ώβ€Œβ€‹β€Œο»Ώβ€‹β€‹β€Œο»Ώβ€‹ο»Ώβ€‹ο»Ώβ€β€β€‹β€ο»Ώο»Ώβ€‹β€ο»Ώο»Ώβ€Œβ€β€β€Œβ€Œβ€ο»Ώβ€β€Œο»Ώβ€Œβ€‹β€Œβ€β€Œβ€Œβ€Œβ€ο»Ώβ€‹β€‹ο»Ώβ€Œβ€‹β€‹ο»Ώβ€Œο»Ώβ€‹ο»Ώβ€‹β€Œβ€‹β€ο»Ώβ€β€Œο»Ώβ€‹ο»Ώβ€Œβ€β€‹β€Œβ€Œβ€ο»Ώβ€β€Œβ€β€β€Œβ€Œο»Ώβ€Œβ€‹β€Œο»Ώβ€β€Œβ€‹β€ο»Ώβ€β€Œο»Ώβ€‹ο»Ώβ€Œο»Ώβ€Œβ€‹β€Œο»Ώβ€Œβ€Œβ€Œβ€β€Œβ€‹β€Œβ€β€β€Œβ€Œβ€ο»Ώο»Ώβ€‹β€ο»Ώο»Ώβ€Œβ€β€β€Œβ€Œβ€ο»Ώβ€β€Œο»Ώβ€Œβ€‹β€Œβ€β€Œβ€Œβ€Œβ€ο»Ώβ€β€Œο»Ώβ€Œβ€‹β€‹β€ο»Ώο»Ώβ€Œβ€β€Œβ€Œβ€Œβ€β€Œβ€‹β€Œβ€β€β€Œβ€Œο»Ώβ€Œβ€‹β€‹β€ο»Ώο»Ώβ€Œβ€ο»Ώβ€Œβ€Œβ€ο»Ώο»Ώβ€Œβ€β€Œβ€‹β€Œβ€β€Œβ€Œβ€‹ο»Ώο»Ώβ€Œβ€Œο»Ώβ€‹β€‹β€Œο»Ώβ€‹β€β€Œβ€β€Œβ€Œβ€Œο»Ώβ€‹ο»Ώβ€Œβ€β€Œβ€Œβ€Œβ€ο»Ώβ€β€Œο»Ώβ€Œβ€‹β€Œβ€β€‹β€Œβ€Œο»Ώβ€Œβ€‹β€Œβ€β€β€Œβ€Œβ€ο»Ώο»Ώβ€Œβ€ο»Ώβ€β€‹ο»Ώβ€ο»Ώβ€Œβ€β€β€Œβ€Œβ€β€Œβ€‹β€‹ο»Ώο»Ώβ€Œβ€Œβ€β€Œο»Ώβ€Œο»Ώβ€‹β€‹β€Œβ€β€ο»Ώβ€Œβ€Œβ€Œβ€β€Œβ€β€‹β€Œβ€Œο»Ώβ€Œβ€‹β€Œο»Ώβ€Œβ€Œβ€Œβ€β€Œβ€β€‹ο»Ώβ€Œβ€β€Œβ€Œβ€Œβ€Œβ€Œβ€ο»Ώβ€Œβ€Œβ€Œβ€‹β€Œβ€Œο»Ώβ€Œβ€β€Œο»Ώβ€Œβ€Œβ€Œβ€‹ο»Ώο»Ώβ€Œβ€ο»Ώβ€‹β€Œβ€β€Œβ€β€Œο»Ώβ€β€β€‹ο»Ώβ€Œβ€‹β€Œβ€ο»Ώβ€β€Œβ€‹β€Œο»Ώβ€Œβ€‹ο»Ώο»Ώβ€‹ο»Ώβ€ο»Ώβ€Œο»Ώβ€Œβ€‹β€Œο»Ώβ€β€Œβ€Œο»Ώβ€‹β€‹β€Œβ€β€Œβ€Œβ€‹ο»Ώο»Ώβ€Œβ€Œβ€β€‹β€β€Œβ€ο»Ώβ€‹β€Œβ€ο»Ώο»Ώβ€Œβ€β€Œο»Ώβ€‹ο»Ώβ€ο»Ώβ€Œο»Ώβ€‹β€‹β€Œβ€β€‹β€Œβ€Œο»Ώβ€Œβ€‹β€Œβ€β€β€‹β€‹ο»Ώο»Ώβ€Œβ€Œο»Ώβ€‹β€‹β€Œβ€β€‹β€Œβ€Œβ€β€Œο»Ώβ€Œβ€β€Œβ€Œβ€Œβ€‹β€‹β€β€Œο»Ώβ€Œβ€Œβ€Œβ€β€β€Œβ€Œβ€ο»Ώβ€‹β€Œβ€β€Œβ€‹β€Œβ€β€Œβ€Œβ€Œο»Ώβ€‹β€β€‹β€β€Œβ€Œβ€‹ο»Ώβ€Œβ€Œβ€Œβ€‹β€‹β€β€Œβ€Œο»Ώο»Ώβ€Œβ€β€ο»Ώβ€Œβ€β€Œβ€Œβ€Œο»Ώβ€β€Œβ€‹β€β€Œβ€Œβ€‹ο»Ώβ€‹ο»Ώβ€Œβ€‹β€Œβ€‹β€‹β€β€Œβ€Œβ€‹ο»Ώβ€‹ο»Ώβ€Œβ€‹β€Œβ€‹β€‹β€β€Œβ€Œβ€‹ο»Ώβ€‹β€β€‹ο»Ώβ€‹β€β€Œβ€‹β€β€β€‹ο»Ώβ€‹β€‹β€‹ο»Ώβ€Œο»Ώβ€Œο»Ώβ€β€β€‹β€ο»Ώβ€Œβ€Œβ€β€β€Œβ€Œβ€Œβ€‹β€β€Œβ€β€‹β€β€Œβ€ο»Ώβ€Œβ€Œβ€β€β€Œβ€Œβ€Œβ€‹β€‹β€Œβ€Œβ€Œβ€‹β€‹β€β€Œβ€Œβ€‹ο»Ώβ€‹β€β€‹ο»Ώβ€‹β€β€‹β€β€Œβ€Œβ€‹ο»Ώβ€Œβ€Œβ€Œβ€‹β€Œβ€‹β€‹β€ο»Ώβ€β€Œο»Ώβ€‹β€β€Œβ€β€β€Œβ€Œβ€β€‹ο»Ώβ€Œβ€β€β€‹β€Œβ€Œβ€Œβ€‹β€Œβ€β€Œβ€Œβ€Œο»Ώβ€β€‹β€Œο»Ώβ€Œβ€‹β€‹β€β€Œβ€Œβ€‹ο»Ώβ€Œβ€Œβ€Œβ€‹β€‹β€β€Œβ€Œο»Ώο»Ώβ€Œβ€β€ο»Ώβ€Œβ€β€Œβ€Œβ€Œο»Ώβ€β€Œβ€‹β€β€Œβ€Œβ€‹ο»Ώβ€‹ο»Ώβ€Œβ€‹β€Œβ€‹β€‹β€β€Œβ€Œβ€‹ο»Ώβ€‹ο»Ώβ€Œβ€‹β€Œβ€‹β€‹β€β€Œβ€Œβ€‹ο»Ώβ€‹β€β€‹ο»Ώβ€‹β€β€‹β€ο»Ώβ€Œβ€Œβ€Œο»Ώο»Ώβ€Œβ€ο»Ώβ€β€Œβ€β€β€Œβ€Œο»Ώβ€β€‹β€Œβ€Œο»Ώο»Ώβ€Œβ€β€β€β€Œβ€β€β€β€Œο»Ώβ€‹β€Œβ€Œβ€Œβ€‹β€β€Œβ€Œβ€‹ο»Ώβ€Œβ€Œβ€β€‹β€‹β€β€Œβ€Œβ€‹ο»Ώβ€‹β€β€‹ο»Ώβ€‹β€β€‹β€β€Œβ€Œβ€‹ο»Ώβ€Œβ€Œβ€Œβ€‹β€Œβ€‹β€‹β€ο»Ώβ€β€Œβ€β€‹ο»Ώβ€Œβ€β€β€‹β€Œβ€β€β€Œβ€Œβ€ο»Ώβ€‹β€Œβ€β€Œβ€‹β€Œο»Ώβ€‹β€β€Œβ€β€Œβ€Œβ€Œβ€ο»Ώβ€β€‹β€β€Œβ€Œβ€‹ο»Ώβ€Œβ€Œβ€Œβ€‹β€‹β€β€Œβ€Œο»Ώο»Ώβ€Œβ€β€ο»Ώβ€Œβ€β€Œβ€Œβ€Œο»Ώβ€β€Œβ€‹β€β€Œβ€Œβ€‹ο»Ώβ€‹ο»Ώβ€Œβ€‹β€Œβ€‹β€‹β€β€Œβ€Œβ€‹ο»Ώβ€‹ο»Ώβ€Œβ€‹β€Œβ€‹β€‹β€β€Œβ€Œβ€‹ο»Ώβ€‹β€β€‹ο»Ώβ€‹β€β€‹ο»Ώβ€‹β€β€Œβ€β€β€Œβ€‹ο»Ώβ€‹β€Œβ€Œβ€‹β€β€Œβ€Œβ€ο»Ώβ€β€Œβ€‹β€Œβ€β€‹ο»Ώβ€‹β€Œβ€Œβ€β€‹ο»Ώβ€‹ο»Ώβ€β€Œβ€Œβ€Œο»Ώο»Ώβ€Œβ€β€‹β€β€Œβ€‹β€Œβ€‹β€‹β€β€Œβ€Œβ€‹ο»Ώβ€‹β€β€‹ο»Ώβ€‹β€β€‹β€β€Œβ€Œβ€‹ο»Ώβ€Œβ€Œβ€Œβ€‹β€Œβ€‹β€‹β€ο»Ώβ€β€Œο»Ώβ€Œβ€‹β€Œβ€β€Œβ€Œβ€Œο»Ώβ€β€‹β€Œο»Ώβ€Œβ€‹β€‹ο»Ώο»Ώο»Ώβ€Œβ€β€‹β€β€Œβ€β€‹β€Œβ€Œο»Ώβ€‹ο»Ώβ€Œβ€β€Œβ€Œβ€Œβ€Œβ€Œβ€Œβ€Œο»Ώβ€‹β€β€Œβ€ο»Ώβ€‹β€‹ο»Ώο»Ώβ€Œβ€Œβ€β€β€‹β€Œο»Ώβ€Œβ€‹β€Œο»Ώβ€Œβ€‹β€Œο»Ώβ€‹β€‹β€Œο»Ώβ€‹ο»Ώβ€‹β€β€Œβ€Œβ€‹ο»Ώβ€‹ο»Ώβ€Œβ€‹β€‹β€Œβ€‹β€β€Œβ€Œβ€‹ο»Ώβ€‹β€β€Œβ€‹β€Œβ€β€‹β€β€Œβ€Œβ€‹ο»Ώβ€‹β€β€Œβ€‹β€Œβ€β€Œβ€β€β€Œβ€Œβ€ο»Ώβ€β€Œο»Ώβ€Œβ€‹β€Œβ€β€Œβ€Œβ€Œβ€ο»Ώβ€‹β€‹ο»Ώβ€Œβ€‹β€‹ο»Ώβ€Œο»Ώβ€‹ο»Ώβ€‹β€Œβ€‹β€ο»Ώβ€β€Œο»Ώβ€‹ο»Ώβ€Œβ€β€‹β€Œβ€Œβ€ο»Ώβ€β€Œβ€β€β€Œβ€Œο»Ώβ€Œβ€‹β€Œο»Ώβ€β€Œβ€‹β€ο»Ώβ€β€Œο»Ώβ€‹ο»Ώβ€Œο»Ώβ€Œβ€‹β€Œο»Ώβ€Œβ€Œβ€Œβ€β€Œβ€‹β€Œβ€β€β€Œβ€Œβ€ο»Ώο»Ώβ€‹β€β€Œβ€β€Œβ€β€β€Œβ€Œβ€β€Œβ€‹β€‹ο»Ώο»Ώβ€Œβ€Œβ€β€Œο»Ώβ€Œο»Ώβ€‹β€‹β€Œβ€β€ο»Ώβ€Œβ€Œβ€Œβ€β€Œβ€β€‹β€Œβ€Œο»Ώβ€Œβ€‹β€Œο»Ώβ€Œβ€Œβ€Œβ€β€Œβ€β€‹ο»Ώβ€Œβ€β€Œβ€Œβ€Œβ€Œβ€Œβ€ο»Ώβ€Œβ€Œβ€Œβ€‹β€Œβ€Œο»Ώβ€Œβ€β€Œο»Ώβ€Œβ€Œβ€Œβ€‹ο»Ώο»Ώβ€Œβ€ο»Ώβ€‹β€Œβ€β€Œβ€β€Œο»Ώβ€β€β€‹ο»Ώβ€Œβ€‹β€Œβ€ο»Ώβ€β€Œβ€‹β€Œο»Ώβ€Œβ€‹ο»Ώο»Ώβ€‹β€β€Œβ€β€Œο»Ώβ€Œβ€‹β€Œο»Ώβ€β€Œβ€Œο»Ώβ€‹β€‹β€Œβ€β€Œβ€Œβ€‹ο»Ώο»Ώβ€Œβ€Œβ€β€‹β€β€Œβ€ο»Ώβ€‹β€Œβ€ο»Ώο»Ώβ€Œβ€β€Œο»Ώβ€‹β€β€Œβ€β€Œο»Ώβ€‹β€‹β€Œβ€β€‹β€Œβ€Œο»Ώβ€Œβ€‹β€Œβ€β€β€‹β€‹ο»Ώο»Ώβ€Œβ€Œο»Ώβ€‹β€‹β€Œβ€β€‹β€Œβ€Œβ€β€Œο»Ώβ€Œβ€β€Œβ€Œβ€Œβ€‹β€‹β€β€Œο»Ώβ€Œβ€Œβ€Œβ€β€β€Œβ€Œβ€ο»Ώβ€‹β€Œβ€β€Œβ€‹β€Œβ€β€Œβ€Œβ€Œο»Ώβ€‹β€β€‹β€β€Œβ€Œβ€‹ο»Ώβ€Œβ€Œβ€Œβ€‹β€‹β€β€Œβ€Œο»Ώο»Ώβ€Œβ€β€ο»Ώβ€Œβ€β€Œβ€Œβ€Œο»Ώβ€β€Œβ€‹β€β€Œβ€Œβ€‹ο»Ώβ€‹ο»Ώβ€Œβ€‹β€Œβ€‹β€‹β€β€Œβ€Œβ€‹ο»Ώβ€‹ο»Ώβ€Œβ€‹β€Œβ€‹β€‹β€β€Œβ€Œβ€‹ο»Ώβ€‹β€β€‹ο»Ώβ€‹β€β€Œβ€‹β€β€β€‹ο»Ώβ€‹β€‹β€‹ο»Ώβ€Œο»Ώβ€Œο»Ώβ€β€β€‹β€ο»Ώβ€Œβ€Œβ€β€β€Œβ€Œβ€Œβ€‹β€β€Œβ€β€‹β€β€Œβ€ο»Ώβ€Œβ€Œβ€β€β€Œβ€Œβ€Œβ€‹β€‹β€Œβ€Œβ€Œβ€‹β€‹β€β€Œβ€Œβ€‹ο»Ώβ€‹β€β€‹ο»Ώβ€‹β€β€‹β€β€Œβ€Œβ€‹ο»Ώβ€Œβ€Œβ€Œβ€‹β€Œβ€‹β€‹β€ο»Ώβ€β€Œο»Ώβ€‹β€β€Œβ€β€β€Œβ€Œβ€β€‹ο»Ώβ€Œβ€β€β€‹β€Œβ€Œβ€Œβ€‹β€Œβ€β€Œβ€Œβ€Œο»Ώβ€β€‹β€Œο»Ώβ€Œβ€‹β€‹β€β€Œβ€Œβ€‹ο»Ώβ€Œβ€Œβ€Œβ€‹β€‹β€β€Œβ€Œο»Ώο»Ώβ€Œβ€β€ο»Ώβ€Œβ€β€Œβ€Œβ€Œο»Ώβ€β€Œβ€‹β€β€Œβ€Œβ€‹ο»Ώβ€‹ο»Ώβ€Œβ€‹β€Œβ€‹β€‹β€β€Œβ€Œβ€‹ο»Ώβ€‹ο»Ώβ€Œβ€‹β€Œβ€‹β€‹β€β€Œβ€Œβ€‹ο»Ώβ€‹β€β€‹ο»Ώβ€‹β€β€‹β€ο»Ώβ€Œβ€Œβ€Œο»Ώο»Ώβ€Œβ€ο»Ώβ€β€Œβ€β€β€Œβ€Œο»Ώβ€β€‹β€Œβ€Œο»Ώο»Ώβ€Œβ€β€β€β€Œβ€β€β€β€Œο»Ώβ€‹β€Œβ€Œβ€Œβ€‹β€β€Œβ€Œβ€‹ο»Ώβ€Œβ€Œβ€β€‹β€‹β€β€Œβ€Œβ€‹ο»Ώβ€‹β€β€‹ο»Ώβ€‹β€β€‹β€β€Œβ€Œβ€‹ο»Ώβ€Œβ€Œβ€Œβ€‹β€Œβ€‹β€‹β€ο»Ώβ€β€Œβ€β€‹ο»Ώβ€Œβ€β€β€‹β€Œβ€β€β€Œβ€Œβ€ο»Ώβ€‹β€Œβ€β€Œβ€‹β€Œο»Ώβ€‹β€β€Œβ€β€Œβ€Œβ€Œβ€ο»Ώβ€β€‹β€β€Œβ€Œβ€‹ο»Ώβ€Œβ€Œβ€Œβ€‹β€‹β€β€Œβ€Œο»Ώο»Ώβ€Œβ€β€ο»Ώβ€Œβ€β€Œβ€Œβ€Œο»Ώβ€β€Œβ€‹β€β€Œβ€Œβ€‹ο»Ώβ€‹ο»Ώβ€Œβ€‹β€Œβ€‹β€‹β€β€Œβ€Œβ€‹ο»Ώβ€‹ο»Ώβ€Œβ€‹β€Œβ€‹β€‹β€β€Œβ€Œβ€‹ο»Ώβ€‹β€β€‹ο»Ώβ€‹β€β€‹ο»Ώβ€‹β€β€Œβ€β€β€Œβ€‹ο»Ώβ€‹β€Œβ€Œβ€‹β€β€Œβ€Œβ€ο»Ώβ€β€Œβ€‹β€Œβ€β€‹ο»Ώβ€‹β€Œβ€Œβ€β€‹ο»Ώβ€‹ο»Ώβ€β€Œβ€Œβ€Œο»Ώο»Ώβ€Œβ€β€‹β€β€Œβ€‹β€Œβ€‹β€‹β€β€Œβ€Œβ€‹ο»Ώβ€‹β€β€‹ο»Ώβ€‹β€β€‹β€β€Œβ€Œβ€‹ο»Ώβ€Œβ€Œβ€Œβ€‹β€Œβ€‹β€‹β€ο»Ώβ€β€Œο»Ώβ€Œβ€‹β€Œβ€β€Œβ€Œβ€Œο»Ώβ€β€‹β€Œο»Ώβ€Œβ€‹β€‹β€β€Œβ€β€Œο»Ώβ€‹β€‹β€Œβ€β€Œβ€Œβ€Œο»Ώβ€‹β€β€Œο»Ώβ€‹ο»Ώβ€Œο»Ώβ€‹β€‹β€Œβ€β€Œβ€Œβ€Œβ€β€‹ο»Ώβ€Œο»Ώβ€Œβ€‹β€Œβ€β€β€Œβ€Œο»Ώβ€Œβ€β€Œβ€β€Œβ€Œβ€‹ο»Ώο»Ώβ€Œβ€Œο»Ώβ€‹β€‹β€Œο»Ώβ€Œβ€Œβ€Œβ€β€‹β€β€Œβ€ο»Ώβ€‹β€Œβ€β€β€Œβ€Œο»Ώβ€‹ο»Ώβ€Œβ€β€β€‹β€Œβ€β€Œβ€Œβ€Œβ€β€Œβ€‹β€‹β€β€‹β€β€Œο»Ώο»Ώβ€ŒPKβ€‹β€‹β€‹β€‹β€Œο»Ώβ€ο»Ώβ€‹β€β€‹β€β€Œβ€ο»Ώο»Ώβ€Œο»Ώβ€‹β€β€Œβ€β€β€Œβ€Œβ€β€Œο»Ώβ€Œβ€β€β€Œβ€Œβ€ο»Ώβ€β€‹β€β€‹β€β€‹ο»Ώβ€β€β€‹β€β€‹β€β€Œο»Ώβ€‹ο»Ώβ€Œβ€β€‹β€Œβ€Œβ€ο»Ώβ€β€Œβ€β€β€Œβ€Œο»Ώβ€Œβ€‹β€Œο»Ώβ€β€Œβ€‹β€ο»Ώβ€β€Œβ€β€β€Œβ€Œβ€ο»Ώο»Ώβ€‹β€β€‹β€β€‹β€ο»Ώβ€‹β€‹β€β€‹β€β€Œβ€β€β€‹β€Œο»Ώβ€‹β€β€Œβ€β€Œβ€Œβ€Œβ€β€Œβ€β€‹β€β€‹β€β€‹ο»Ώβ€β€β€‹β€β€‹β€β€Œβ€β€β€‹β€Œο»Ώβ€Œβ€‹β€Œο»Ώβ€Œβ€‹β€Œο»Ώβ€‹β€‹β€Œο»Ώβ€‹ο»Ώβ€‹ο»Ώβ€β€β€‹β€ο»Ώο»Ώβ€‹β€ο»Ώο»Ώβ€Œβ€β€β€Œβ€Œβ€ο»Ώβ€β€Œο»Ώβ€Œβ€‹β€Œβ€β€Œβ€Œβ€Œβ€ο»Ώβ€‹β€‹ο»Ώβ€Œβ€‹β€‹ο»Ώβ€Œο»Ώβ€‹ο»Ώβ€‹β€Œβ€‹β€ο»Ώβ€β€Œο»Ώβ€‹ο»Ώβ€Œβ€β€‹β€Œβ€Œβ€ο»Ώβ€β€Œβ€β€β€Œβ€Œο»Ώβ€Œβ€‹β€Œο»Ώβ€β€Œβ€‹β€ο»Ώβ€β€Œο»Ώβ€‹ο»Ώβ€Œο»Ώβ€Œβ€‹β€Œο»Ώβ€Œβ€Œβ€Œβ€β€Œβ€‹β€Œβ€β€β€Œβ€Œβ€ο»Ώο»Ώβ€‹β€ο»Ώο»Ώβ€Œβ€β€β€Œβ€Œβ€ο»Ώβ€β€Œο»Ώβ€Œβ€‹β€Œβ€β€Œβ€Œβ€Œβ€ο»Ώβ€β€Œο»Ώβ€Œβ€‹β€‹β€ο»Ώο»Ώβ€Œβ€β€Œβ€Œβ€Œβ€β€Œβ€‹β€Œβ€β€β€Œβ€Œο»Ώβ€Œβ€‹β€‹β€ο»Ώο»Ώβ€Œβ€ο»Ώβ€Œβ€Œβ€ο»Ώο»Ώβ€Œβ€β€Œβ€‹β€Œβ€β€Œβ€Œβ€‹ο»Ώο»Ώβ€Œβ€Œο»Ώβ€‹β€‹β€Œο»Ώβ€‹β€β€Œβ€β€Œβ€Œβ€Œο»Ώβ€‹ο»Ώβ€Œβ€β€Œβ€Œβ€Œβ€ο»Ώβ€β€Œο»Ώβ€Œβ€‹β€Œβ€β€‹β€Œβ€Œο»Ώβ€Œβ€‹β€Œβ€β€β€Œβ€Œβ€ο»Ώο»Ώβ€Œβ€ο»Ώβ€β€‹ο»Ώβ€ο»Ώβ€Œβ€β€β€Œβ€Œβ€β€Œβ€‹β€‹ο»Ώο»Ώβ€Œβ€Œβ€β€Œο»Ώβ€Œο»Ώβ€‹β€‹β€Œβ€β€ο»Ώβ€Œβ€Œβ€Œβ€β€Œβ€β€‹β€Œβ€Œο»Ώβ€Œβ€‹β€Œο»Ώβ€Œβ€Œβ€Œβ€β€Œβ€β€‹ο»Ώβ€Œβ€β€Œβ€Œβ€Œβ€Œβ€Œβ€ο»Ώβ€Œβ€Œβ€Œβ€‹β€Œβ€Œο»Ώβ€Œβ€β€Œο»Ώβ€Œβ€Œβ€Œβ€‹ο»Ώο»Ώβ€Œβ€ο»Ώβ€‹β€Œβ€β€Œβ€β€Œο»Ώβ€β€β€‹ο»Ώβ€Œβ€‹β€Œβ€ο»Ώβ€β€Œβ€‹β€Œο»Ώβ€Œβ€‹ο»Ώο»Ώβ€‹ο»Ώβ€ο»Ώβ€Œο»Ώβ€Œβ€‹β€Œο»Ώβ€β€Œβ€Œο»Ώβ€‹β€‹β€Œβ€β€Œβ€Œβ€‹ο»Ώο»Ώβ€Œβ€Œβ€β€‹β€β€Œβ€ο»Ώβ€‹β€Œβ€ο»Ώο»Ώβ€Œβ€β€Œο»Ώβ€‹ο»Ώβ€ο»Ώβ€Œο»Ώβ€‹β€‹β€Œβ€β€‹β€Œβ€Œο»Ώβ€Œβ€‹β€Œβ€β€β€‹β€‹ο»Ώο»Ώβ€Œβ€Œο»Ώβ€‹β€‹β€Œβ€β€‹β€Œβ€Œβ€β€Œο»Ώβ€Œβ€β€Œβ€Œβ€Œβ€‹β€‹β€β€Œο»Ώβ€Œβ€Œβ€Œβ€β€β€Œβ€Œβ€ο»Ώβ€‹β€Œβ€β€Œβ€‹β€Œβ€β€Œβ€Œβ€Œο»Ώβ€‹β€β€‹β€β€Œβ€Œβ€‹ο»Ώβ€Œβ€Œβ€Œβ€‹β€‹β€β€Œβ€Œο»Ώο»Ώβ€Œβ€β€ο»Ώβ€Œβ€β€Œβ€Œβ€Œο»Ώβ€β€Œβ€‹β€β€Œβ€Œβ€‹ο»Ώβ€‹ο»Ώβ€Œβ€‹β€Œβ€‹β€‹β€β€Œβ€Œβ€‹ο»Ώβ€‹ο»Ώβ€Œβ€‹β€Œβ€‹β€‹β€β€Œβ€Œβ€‹ο»Ώβ€‹β€β€‹ο»Ώβ€‹β€β€Œβ€‹β€β€β€‹ο»Ώβ€‹β€‹β€‹ο»Ώβ€Œο»Ώβ€Œο»Ώβ€β€β€‹β€ο»Ώβ€Œβ€Œβ€β€β€Œβ€Œβ€Œβ€‹β€β€Œβ€β€‹β€β€Œβ€ο»Ώβ€Œβ€Œβ€β€β€Œβ€Œβ€Œβ€‹β€‹β€Œβ€Œβ€Œβ€‹β€‹β€β€Œβ€Œβ€‹ο»Ώβ€‹β€β€‹ο»Ώβ€‹β€β€‹β€β€Œβ€Œβ€‹ο»Ώβ€Œβ€Œβ€Œβ€‹β€Œβ€‹β€‹β€ο»Ώβ€β€Œο»Ώβ€‹β€β€Œβ€β€β€Œβ€Œβ€β€‹ο»Ώβ€Œβ€β€β€‹β€Œβ€Œβ€Œβ€‹β€Œβ€β€Œβ€Œβ€Œο»Ώβ€β€‹β€Œο»Ώβ€Œβ€‹β€‹β€β€Œβ€Œβ€‹ο»Ώβ€Œβ€Œβ€Œβ€‹β€‹β€β€Œβ€Œο»Ώο»Ώβ€Œβ€β€ο»Ώβ€Œβ€β€Œβ€Œβ€Œο»Ώβ€β€Œβ€‹β€β€Œβ€Œβ€‹ο»Ώβ€‹ο»Ώβ€Œβ€‹β€Œβ€‹β€‹β€β€Œβ€Œβ€‹ο»Ώβ€‹ο»Ώβ€Œβ€‹β€Œβ€‹β€‹β€β€Œβ€Œβ€‹ο»Ώβ€‹β€β€‹ο»Ώβ€‹β€β€‹β€ο»Ώβ€Œβ€Œβ€Œο»Ώο»Ώβ€Œβ€ο»Ώβ€β€Œβ€β€β€Œβ€Œο»Ώβ€β€‹β€Œβ€Œο»Ώο»Ώβ€Œβ€β€β€β€Œβ€β€β€β€Œο»Ώβ€‹β€Œβ€Œβ€Œβ€‹β€β€Œβ€Œβ€‹ο»Ώβ€Œβ€Œβ€β€‹β€‹β€β€Œβ€Œβ€‹ο»Ώβ€‹β€β€‹ο»Ώβ€‹β€β€‹β€β€Œβ€Œβ€‹ο»Ώβ€Œβ€Œβ€Œβ€‹β€Œβ€‹β€‹β€ο»Ώβ€β€Œβ€β€‹ο»Ώβ€Œβ€β€β€‹β€Œβ€β€β€Œβ€Œβ€ο»Ώβ€‹β€Œβ€β€Œβ€‹β€Œο»Ώβ€‹β€β€Œβ€β€Œβ€Œβ€Œβ€ο»Ώβ€β€‹β€β€Œβ€Œβ€‹ο»Ώβ€Œβ€Œβ€Œβ€‹β€‹β€β€Œβ€Œο»Ώο»Ώβ€Œβ€β€ο»Ώβ€Œβ€β€Œβ€Œβ€Œο»Ώβ€β€Œβ€‹β€β€Œβ€Œβ€‹ο»Ώβ€‹ο»Ώβ€Œβ€‹β€Œβ€‹β€‹β€β€Œβ€Œβ€‹ο»Ώβ€‹ο»Ώβ€Œβ€‹β€Œβ€‹β€‹β€β€Œβ€Œβ€‹ο»Ώβ€‹β€β€‹ο»Ώβ€‹β€β€Œβ€ο»Ώβ€Œβ€‹ο»Ώβ€‹β€‹β€Œβ€ο»Ώβ€β€Œβ€Œβ€β€β€Œβ€ο»Ώο»Ώβ€Œβ€‹β€β€β€Œβ€Œβ€‹β€‹β€Œβ€‹β€β€Œβ€‹ο»Ώβ€Œβ€‹β€Œβ€‹β€‹β€β€Œβ€Œβ€Œβ€‹β€Œβ€‹β€Œβ€Œβ€‹β€β€Œβ€Œβ€‹ο»Ώβ€‹β€β€‹ο»Ώβ€‹β€β€‹β€β€Œβ€Œβ€‹ο»Ώβ€Œβ€Œβ€Œβ€‹β€Œβ€‹β€‹β€ο»Ώβ€β€Œο»Ώβ€Œβ€‹β€Œβ€β€Œβ€Œβ€Œο»Ώβ€β€‹β€Œο»Ώβ€Œβ€‹β€‹ο»Ώο»Ώο»Ώβ€Œβ€β€‹β€β€Œβ€β€‹β€Œβ€Œο»Ώβ€‹ο»Ώβ€Œβ€β€Œβ€Œβ€Œβ€Œβ€Œβ€Œβ€Œο»Ώβ€‹β€β€Œβ€ο»Ώβ€‹β€‹ο»Ώο»Ώβ€Œβ€Œβ€β€β€‹β€Œο»Ώβ€Œβ€‹β€Œο»Ώβ€Œβ€‹β€Œο»Ώβ€‹β€‹β€Œο»Ώβ€‹ο»Ώβ€‹β€β€Œβ€Œβ€‹ο»Ώβ€‹ο»Ώβ€Œβ€‹β€‹β€Œβ€‹β€β€Œβ€Œβ€‹ο»Ώβ€‹β€β€Œβ€‹β€Œβ€β€‹β€β€Œβ€Œβ€‹ο»Ώβ€‹β€β€Œβ€‹β€Œβ€β€Œβ€β€β€Œβ€Œβ€ο»Ώβ€β€Œο»Ώβ€Œβ€‹β€Œβ€β€Œβ€Œβ€Œβ€ο»Ώβ€‹β€‹ο»Ώβ€Œβ€‹β€‹ο»Ώβ€Œο»Ώβ€‹ο»Ώβ€‹β€Œβ€‹β€ο»Ώβ€β€Œο»Ώβ€‹ο»Ώβ€Œβ€β€‹β€Œβ€Œβ€ο»Ώβ€β€Œβ€β€β€Œβ€Œο»Ώβ€Œβ€‹β€Œο»Ώβ€β€Œβ€‹β€ο»Ώβ€β€Œο»Ώβ€‹ο»Ώβ€Œο»Ώβ€Œβ€‹β€Œο»Ώβ€Œβ€Œβ€Œβ€β€Œβ€‹β€Œβ€β€β€Œβ€Œβ€ο»Ώο»Ώβ€‹β€β€Œβ€β€Œβ€β€β€Œβ€Œβ€β€Œβ€‹β€‹ο»Ώο»Ώβ€Œβ€Œβ€β€Œο»Ώβ€Œο»Ώβ€‹β€‹β€Œβ€β€ο»Ώβ€Œβ€Œβ€Œβ€β€Œβ€β€‹β€Œβ€Œο»Ώβ€Œβ€‹β€Œο»Ώβ€Œβ€Œβ€Œβ€β€Œβ€β€‹ο»Ώβ€Œβ€β€Œβ€Œβ€Œβ€Œβ€Œβ€ο»Ώβ€Œβ€Œβ€Œβ€‹β€Œβ€Œο»Ώβ€Œβ€β€Œο»Ώβ€Œβ€Œβ€Œβ€‹ο»Ώο»Ώβ€Œβ€ο»Ώβ€‹β€Œβ€β€Œβ€β€Œο»Ώβ€β€β€‹ο»Ώβ€Œβ€‹β€Œβ€ο»Ώβ€β€Œβ€‹β€Œο»Ώβ€Œβ€‹ο»Ώο»Ώβ€‹β€β€Œβ€β€Œο»Ώβ€Œβ€‹β€Œο»Ώβ€β€Œβ€Œο»Ώβ€‹β€‹β€Œβ€β€Œβ€Œβ€‹ο»Ώο»Ώβ€Œβ€Œβ€β€‹β€β€Œβ€ο»Ώβ€‹β€Œβ€ο»Ώο»Ώβ€Œβ€β€Œο»Ώβ€‹β€β€Œβ€β€Œο»Ώβ€‹β€‹β€Œβ€β€‹β€Œβ€Œο»Ώβ€Œβ€‹β€Œβ€β€β€‹β€‹ο»Ώο»Ώβ€Œβ€Œο»Ώβ€‹β€‹β€Œβ€β€‹β€Œβ€Œβ€β€Œο»Ώβ€Œβ€β€Œβ€Œβ€Œβ€‹β€‹β€β€Œο»Ώβ€Œβ€Œβ€Œβ€β€β€Œβ€Œβ€ο»Ώβ€‹β€Œβ€β€Œβ€‹β€Œβ€β€Œβ€Œβ€Œο»Ώβ€‹β€β€‹β€β€Œβ€Œβ€‹ο»Ώβ€Œβ€Œβ€Œβ€‹β€‹β€β€Œβ€Œο»Ώο»Ώβ€Œβ€β€ο»Ώβ€Œβ€β€Œβ€Œβ€Œο»Ώβ€β€Œβ€‹β€β€Œβ€Œβ€‹ο»Ώβ€‹ο»Ώβ€Œβ€‹β€Œβ€‹β€‹β€β€Œβ€Œβ€‹ο»Ώβ€‹ο»Ώβ€Œβ€‹β€Œβ€‹β€‹β€β€Œβ€Œβ€‹ο»Ώβ€‹β€β€‹ο»Ώβ€‹β€β€Œβ€‹β€β€β€‹ο»Ώβ€‹β€‹β€‹ο»Ώβ€Œο»Ώβ€Œο»Ώβ€β€β€‹β€ο»Ώβ€Œβ€Œβ€β€β€Œβ€Œβ€Œβ€‹β€β€Œβ€β€‹β€β€Œβ€ο»Ώβ€Œβ€Œβ€β€β€Œβ€Œβ€Œβ€‹β€‹β€Œβ€Œβ€Œβ€‹β€‹β€β€Œβ€Œβ€‹ο»Ώβ€‹β€β€‹ο»Ώβ€‹β€β€‹β€β€Œβ€Œβ€‹ο»Ώβ€Œβ€Œβ€Œβ€‹β€Œβ€‹β€‹β€ο»Ώβ€β€Œο»Ώβ€‹β€β€Œβ€β€β€Œβ€Œβ€β€‹ο»Ώβ€Œβ€β€β€‹β€Œβ€Œβ€Œβ€‹β€Œβ€β€Œβ€Œβ€Œο»Ώβ€β€‹β€Œο»Ώβ€Œβ€‹β€‹β€β€Œβ€Œβ€‹ο»Ώβ€Œβ€Œβ€Œβ€‹β€‹β€β€Œβ€Œο»Ώο»Ώβ€Œβ€β€ο»Ώβ€Œβ€β€Œβ€Œβ€Œο»Ώβ€β€Œβ€‹β€β€Œβ€Œβ€‹ο»Ώβ€‹ο»Ώβ€Œβ€‹β€Œβ€‹β€‹β€β€Œβ€Œβ€‹ο»Ώβ€‹ο»Ώβ€Œβ€‹β€Œβ€‹β€‹β€β€Œβ€Œβ€‹ο»Ώβ€‹β€β€‹ο»Ώβ€‹β€β€‹β€ο»Ώβ€Œβ€Œβ€Œο»Ώο»Ώβ€Œβ€ο»Ώβ€β€Œβ€β€β€Œβ€Œο»Ώβ€β€‹β€Œβ€Œο»Ώο»Ώβ€Œβ€β€β€β€Œβ€β€β€β€Œο»Ώβ€‹β€Œβ€Œβ€Œβ€‹β€β€Œβ€Œβ€‹ο»Ώβ€Œβ€Œβ€β€‹β€‹β€β€Œβ€Œβ€‹ο»Ώβ€‹β€β€‹ο»Ώβ€‹β€β€‹β€β€Œβ€Œβ€‹ο»Ώβ€Œβ€Œβ€Œβ€‹β€Œβ€‹β€‹β€ο»Ώβ€β€Œβ€β€‹ο»Ώβ€Œβ€β€β€‹β€Œβ€β€β€Œβ€Œβ€ο»Ώβ€‹β€Œβ€β€Œβ€‹β€Œο»Ώβ€‹β€β€Œβ€β€Œβ€Œβ€Œβ€ο»Ώβ€β€‹β€β€Œβ€Œβ€‹ο»Ώβ€Œβ€Œβ€Œβ€‹β€‹β€β€Œβ€Œο»Ώο»Ώβ€Œβ€β€ο»Ώβ€Œβ€β€Œβ€Œβ€Œο»Ώβ€β€Œβ€‹β€β€Œβ€Œβ€‹ο»Ώβ€‹ο»Ώβ€Œβ€‹β€Œβ€‹β€‹β€β€Œβ€Œβ€‹ο»Ώβ€‹ο»Ώβ€Œβ€‹β€Œβ€‹β€‹β€β€Œβ€Œβ€‹ο»Ώβ€‹β€β€‹ο»Ώβ€‹β€β€Œβ€ο»Ώβ€Œβ€‹ο»Ώβ€‹β€‹β€Œβ€ο»Ώβ€β€Œβ€Œβ€β€β€Œβ€ο»Ώο»Ώβ€Œβ€‹β€β€β€Œβ€Œβ€‹β€‹β€Œβ€‹β€β€Œβ€‹ο»Ώβ€Œβ€‹β€Œβ€‹β€‹β€β€Œβ€Œβ€Œβ€‹β€Œβ€‹β€Œβ€Œβ€‹β€β€Œβ€Œβ€‹ο»Ώβ€‹β€β€‹ο»Ώβ€‹β€β€‹β€β€Œβ€Œβ€‹ο»Ώβ€Œβ€Œβ€Œβ€‹β€Œβ€‹β€‹β€ο»Ώβ€β€Œο»Ώβ€Œβ€‹β€Œβ€β€Œβ€Œβ€Œο»Ώβ€β€‹β€Œο»Ώβ€Œβ€‹β€‹β€β€Œβ€β€Œο»Ώβ€‹β€‹β€Œβ€β€Œβ€Œβ€Œο»Ώβ€‹β€β€Œο»Ώβ€‹ο»Ώβ€Œο»Ώβ€‹β€‹β€Œβ€β€Œβ€Œβ€Œβ€β€‹ο»Ώβ€Œο»Ώβ€Œβ€‹β€Œβ€β€β€Œβ€Œο»Ώβ€Œβ€β€Œβ€β€Œβ€Œβ€‹ο»Ώο»Ώβ€Œβ€Œο»Ώβ€‹β€‹β€Œο»Ώβ€Œβ€Œβ€Œβ€β€‹β€β€Œβ€ο»Ώβ€‹β€Œβ€β€β€Œβ€Œο»Ώβ€‹ο»Ώβ€Œβ€β€β€‹β€Œβ€β€Œβ€Œβ€Œβ€β€Œβ€‹β€‹β€β€‹β€β€Œο»Ώο»Ώβ€Œ indicated that this file is a zip archive, which comes from the initials of Phil Katz who created the zip file format. This xxd hex dump can be reversed into the original file by a variety of means, the easiest is to use the β€‹β€‹β€‹β€‹β€Œο»Ώβ€ο»Ώβ€‹β€β€‹β€β€Œβ€ο»Ώο»Ώβ€Œο»Ώβ€‹β€β€Œβ€β€β€Œβ€Œβ€β€Œο»Ώβ€Œβ€β€β€Œβ€Œβ€ο»Ώβ€β€‹β€β€‹β€β€‹ο»Ώβ€β€β€‹β€β€‹β€β€Œο»Ώβ€‹ο»Ώβ€Œβ€β€‹β€Œβ€Œβ€ο»Ώβ€β€Œβ€β€β€Œβ€Œο»Ώβ€Œβ€‹β€Œο»Ώβ€β€Œβ€‹β€ο»Ώβ€β€Œβ€β€β€Œβ€Œβ€ο»Ώο»Ώβ€‹β€β€‹β€β€‹β€ο»Ώβ€‹β€‹β€β€‹β€β€Œβ€β€β€‹β€Œο»Ώβ€‹β€β€Œβ€β€Œβ€Œβ€Œβ€β€Œβ€β€‹β€β€‹β€β€‹ο»Ώβ€β€β€‹β€β€‹β€β€Œβ€β€β€‹β€Œο»Ώβ€Œβ€‹β€Œο»Ώβ€Œβ€‹β€Œο»Ώβ€‹β€‹β€Œο»Ώβ€‹ο»Ώβ€‹ο»Ώβ€β€β€‹β€ο»Ώο»Ώβ€‹β€ο»Ώο»Ώβ€Œβ€β€β€Œβ€Œβ€ο»Ώβ€β€Œο»Ώβ€Œβ€‹β€Œβ€β€Œβ€Œβ€Œβ€ο»Ώβ€‹β€‹ο»Ώβ€Œβ€‹β€‹ο»Ώβ€Œο»Ώβ€‹ο»Ώβ€‹β€Œβ€‹β€ο»Ώβ€β€Œο»Ώβ€‹ο»Ώβ€Œβ€β€‹β€Œβ€Œβ€ο»Ώβ€β€Œβ€β€β€Œβ€Œο»Ώβ€Œβ€‹β€Œο»Ώβ€β€Œβ€‹β€ο»Ώβ€β€Œο»Ώβ€‹ο»Ώβ€Œο»Ώβ€Œβ€‹β€Œο»Ώβ€Œβ€Œβ€Œβ€β€Œβ€‹β€Œβ€β€β€Œβ€Œβ€ο»Ώο»Ώβ€‹β€ο»Ώο»Ώβ€Œβ€β€β€Œβ€Œβ€ο»Ώβ€β€Œο»Ώβ€Œβ€‹β€Œβ€β€Œβ€Œβ€Œβ€ο»Ώβ€β€Œο»Ώβ€Œβ€‹β€‹β€ο»Ώο»Ώβ€Œβ€β€Œβ€Œβ€Œβ€β€Œβ€‹β€Œβ€β€β€Œβ€Œο»Ώβ€Œβ€‹β€‹β€ο»Ώο»Ώβ€Œβ€ο»Ώβ€Œβ€Œβ€ο»Ώο»Ώβ€Œβ€β€Œβ€‹β€Œβ€β€Œβ€Œβ€‹ο»Ώο»Ώβ€Œβ€Œο»Ώβ€‹β€‹β€Œο»Ώβ€‹β€β€Œβ€β€Œβ€Œβ€Œο»Ώβ€‹ο»Ώβ€Œβ€β€Œβ€Œβ€Œβ€ο»Ώβ€β€Œο»Ώβ€Œβ€‹β€Œβ€β€‹β€Œβ€Œο»Ώβ€Œβ€‹β€Œβ€β€β€Œβ€Œβ€ο»Ώο»Ώβ€Œβ€ο»Ώβ€β€‹ο»Ώβ€ο»Ώβ€Œβ€β€β€Œβ€Œβ€β€Œβ€‹β€‹ο»Ώο»Ώβ€Œβ€Œβ€β€Œο»Ώβ€Œο»Ώβ€‹β€‹β€Œβ€β€ο»Ώβ€Œβ€Œβ€Œβ€β€Œβ€β€‹β€Œβ€Œο»Ώβ€Œβ€‹β€Œο»Ώβ€Œβ€Œβ€Œβ€β€Œβ€β€‹ο»Ώβ€Œβ€β€Œβ€Œβ€Œβ€Œβ€Œβ€ο»Ώβ€Œβ€Œβ€Œβ€‹β€Œβ€Œο»Ώβ€Œβ€β€Œο»Ώβ€Œβ€Œβ€Œβ€‹ο»Ώο»Ώβ€Œβ€ο»Ώβ€‹β€Œβ€β€Œβ€β€Œο»Ώβ€β€β€‹ο»Ώβ€Œβ€‹β€Œβ€ο»Ώβ€β€Œβ€‹β€Œο»Ώβ€Œβ€‹ο»Ώο»Ώβ€‹ο»Ώβ€ο»Ώβ€Œο»Ώβ€Œβ€‹β€Œο»Ώβ€β€Œβ€Œο»Ώβ€‹β€‹β€Œβ€β€Œβ€Œβ€‹ο»Ώο»Ώβ€Œβ€Œβ€β€‹β€β€Œβ€ο»Ώβ€‹β€Œβ€ο»Ώο»Ώβ€Œβ€β€Œο»Ώβ€‹ο»Ώβ€ο»Ώβ€Œο»Ώβ€‹β€‹β€Œβ€β€‹β€Œβ€Œο»Ώβ€Œβ€‹β€Œβ€β€β€‹β€‹ο»Ώο»Ώβ€Œβ€Œο»Ώβ€‹β€‹β€Œβ€β€‹β€Œβ€Œβ€β€Œο»Ώβ€Œβ€β€Œβ€Œβ€Œβ€‹β€‹β€β€Œο»Ώβ€Œβ€Œβ€Œβ€β€β€Œβ€Œβ€ο»Ώβ€‹β€Œβ€β€Œβ€‹β€Œβ€β€Œβ€Œβ€Œο»Ώβ€‹β€β€‹β€β€Œβ€Œβ€‹ο»Ώβ€Œβ€Œβ€Œβ€‹β€‹β€β€Œβ€Œο»Ώο»Ώβ€Œβ€β€ο»Ώβ€Œβ€β€Œβ€Œβ€Œο»Ώβ€β€Œβ€‹β€β€Œβ€Œβ€‹ο»Ώβ€‹ο»Ώβ€Œβ€‹β€Œβ€‹β€‹β€β€Œβ€Œβ€‹ο»Ώβ€‹ο»Ώβ€Œβ€‹β€Œβ€‹β€‹β€β€Œβ€Œβ€‹ο»Ώβ€‹β€β€‹ο»Ώβ€‹β€β€Œβ€‹β€β€β€‹ο»Ώβ€‹β€‹β€‹ο»Ώβ€Œο»Ώβ€Œο»Ώβ€β€β€‹β€ο»Ώβ€Œβ€Œβ€β€β€Œβ€Œβ€Œβ€‹β€β€Œβ€β€‹β€β€Œβ€ο»Ώβ€Œβ€Œβ€β€β€Œβ€Œβ€Œβ€‹β€‹β€Œβ€Œβ€Œβ€‹β€‹β€β€Œβ€Œβ€‹ο»Ώβ€‹β€β€‹ο»Ώβ€‹β€β€‹β€β€Œβ€Œβ€‹ο»Ώβ€Œβ€Œβ€Œβ€‹β€Œβ€‹β€‹β€ο»Ώβ€β€Œο»Ώβ€‹β€β€Œβ€β€β€Œβ€Œβ€β€‹ο»Ώβ€Œβ€β€β€‹β€Œβ€Œβ€Œβ€‹β€Œβ€β€Œβ€Œβ€Œο»Ώβ€β€‹β€Œο»Ώβ€Œβ€‹β€‹β€β€Œβ€Œβ€‹ο»Ώβ€Œβ€Œβ€Œβ€‹β€‹β€β€Œβ€Œο»Ώο»Ώβ€Œβ€β€ο»Ώβ€Œβ€β€Œβ€Œβ€Œο»Ώβ€β€Œβ€‹β€β€Œβ€Œβ€‹ο»Ώβ€‹ο»Ώβ€Œβ€‹β€Œβ€‹β€‹β€β€Œβ€Œβ€‹ο»Ώβ€‹ο»Ώβ€Œβ€‹β€Œβ€‹β€‹β€β€Œβ€Œβ€‹ο»Ώβ€‹β€β€‹ο»Ώβ€‹β€β€‹β€ο»Ώβ€Œβ€Œβ€Œο»Ώο»Ώβ€Œβ€ο»Ώβ€β€Œβ€β€β€Œβ€Œο»Ώβ€β€‹β€Œβ€Œο»Ώο»Ώβ€Œβ€β€β€β€Œβ€β€β€β€Œο»Ώβ€‹β€Œβ€Œβ€Œβ€‹β€β€Œβ€Œβ€‹ο»Ώβ€Œβ€Œβ€β€‹β€‹β€β€Œβ€Œβ€‹ο»Ώβ€‹β€β€‹ο»Ώβ€‹β€β€‹β€β€Œβ€Œβ€‹ο»Ώβ€Œβ€Œβ€Œβ€‹β€Œβ€‹β€‹β€ο»Ώβ€β€Œβ€β€‹ο»Ώβ€Œβ€β€β€‹β€Œβ€β€β€Œβ€Œβ€ο»Ώβ€‹β€Œβ€β€Œβ€‹β€Œο»Ώβ€‹β€β€Œβ€β€Œβ€Œβ€Œβ€ο»Ώβ€β€‹β€β€Œβ€Œβ€‹ο»Ώβ€Œβ€Œβ€Œβ€‹β€‹β€β€Œβ€Œο»Ώο»Ώβ€Œβ€β€ο»Ώβ€Œβ€β€Œβ€Œβ€Œο»Ώβ€β€Œβ€‹β€β€Œβ€Œβ€‹ο»Ώβ€‹ο»Ώβ€Œβ€‹β€Œβ€‹β€‹β€β€Œβ€Œβ€‹ο»Ώβ€‹ο»Ώβ€Œβ€‹β€Œβ€‹β€‹β€β€Œβ€Œβ€‹ο»Ώβ€‹β€β€‹ο»Ώβ€‹β€β€Œο»Ώβ€β€‹β€Œο»Ώβ€‹β€‹β€Œβ€β€β€‹β€Œβ€‹β€‹β€Œβ€Œβ€‹ο»Ώβ€Œβ€‹ο»Ώβ€Œβ€β€‹ο»Ώβ€Œο»Ώβ€Œβ€Œβ€β€β€Œβ€‹β€β€‹β€‹ο»Ώβ€Œβ€Œβ€Œβ€β€Œβ€Œβ€Œβ€‹ο»Ώβ€Œβ€‹β€β€Œβ€Œβ€‹ο»Ώβ€‹β€β€‹ο»Ώβ€‹β€β€‹β€β€Œβ€Œβ€‹ο»Ώβ€Œβ€Œβ€Œβ€‹β€Œβ€‹β€‹β€ο»Ώβ€β€Œο»Ώβ€Œβ€‹β€Œβ€β€Œβ€Œβ€Œο»Ώβ€β€‹β€Œο»Ώβ€Œβ€‹β€‹ο»Ώο»Ώο»Ώβ€Œβ€β€‹β€β€Œβ€β€‹β€Œβ€Œο»Ώβ€‹ο»Ώβ€Œβ€β€Œβ€Œβ€Œβ€Œβ€Œβ€Œβ€Œο»Ώβ€‹β€β€Œβ€ο»Ώβ€‹β€‹ο»Ώο»Ώβ€Œβ€Œβ€β€β€‹β€Œο»Ώβ€Œβ€‹β€Œο»Ώβ€Œβ€‹β€Œο»Ώβ€‹β€‹β€Œο»Ώβ€‹ο»Ώβ€‹β€β€Œβ€Œβ€‹ο»Ώβ€‹ο»Ώβ€Œβ€‹β€‹β€Œβ€‹β€β€Œβ€Œβ€‹ο»Ώβ€‹β€β€Œβ€‹β€Œβ€β€‹β€β€Œβ€Œβ€‹ο»Ώβ€‹β€β€Œβ€‹β€Œβ€β€Œβ€β€β€Œβ€Œβ€ο»Ώβ€β€Œο»Ώβ€Œβ€‹β€Œβ€β€Œβ€Œβ€Œβ€ο»Ώβ€‹β€‹ο»Ώβ€Œβ€‹β€‹ο»Ώβ€Œο»Ώβ€‹ο»Ώβ€‹β€Œβ€‹β€ο»Ώβ€β€Œο»Ώβ€‹ο»Ώβ€Œβ€β€‹β€Œβ€Œβ€ο»Ώβ€β€Œβ€β€β€Œβ€Œο»Ώβ€Œβ€‹β€Œο»Ώβ€β€Œβ€‹β€ο»Ώβ€β€Œο»Ώβ€‹ο»Ώβ€Œο»Ώβ€Œβ€‹β€Œο»Ώβ€Œβ€Œβ€Œβ€β€Œβ€‹β€Œβ€β€β€Œβ€Œβ€ο»Ώο»Ώβ€‹β€β€Œβ€β€Œβ€β€β€Œβ€Œβ€β€Œβ€‹β€‹ο»Ώο»Ώβ€Œβ€Œβ€β€Œο»Ώβ€Œο»Ώβ€‹β€‹β€Œβ€β€ο»Ώβ€Œβ€Œβ€Œβ€β€Œβ€β€‹β€Œβ€Œο»Ώβ€Œβ€‹β€Œο»Ώβ€Œβ€Œβ€Œβ€β€Œβ€β€‹ο»Ώβ€Œβ€β€Œβ€Œβ€Œβ€Œβ€Œβ€ο»Ώβ€Œβ€Œβ€Œβ€‹β€Œβ€Œο»Ώβ€Œβ€β€Œο»Ώβ€Œβ€Œβ€Œβ€‹ο»Ώο»Ώβ€Œβ€ο»Ώβ€‹β€Œβ€β€Œβ€β€Œο»Ώβ€β€β€‹ο»Ώβ€Œβ€‹β€Œβ€ο»Ώβ€β€Œβ€‹β€Œο»Ώβ€Œβ€‹ο»Ώο»Ώβ€‹β€β€Œβ€β€Œο»Ώβ€Œβ€‹β€Œο»Ώβ€β€Œβ€Œο»Ώβ€‹β€‹β€Œβ€β€Œβ€Œβ€‹ο»Ώο»Ώβ€Œβ€Œβ€β€‹β€β€Œβ€ο»Ώβ€‹β€Œβ€ο»Ώο»Ώβ€Œβ€β€Œο»Ώβ€‹β€β€Œβ€β€Œο»Ώβ€‹β€‹β€Œβ€β€‹β€Œβ€Œο»Ώβ€Œβ€‹β€Œβ€β€β€‹β€‹ο»Ώο»Ώβ€Œβ€Œο»Ώβ€‹β€‹β€Œβ€β€‹β€Œβ€Œβ€β€Œο»Ώβ€Œβ€β€Œβ€Œβ€Œβ€‹β€‹β€β€Œο»Ώβ€Œβ€Œβ€Œβ€β€β€Œβ€Œβ€ο»Ώβ€‹β€Œβ€β€Œβ€‹β€Œβ€β€Œβ€Œβ€Œο»Ώβ€‹β€β€‹β€β€Œβ€Œβ€‹ο»Ώβ€Œβ€Œβ€Œβ€‹β€‹β€β€Œβ€Œο»Ώο»Ώβ€Œβ€β€ο»Ώβ€Œβ€β€Œβ€Œβ€Œο»Ώβ€β€Œβ€‹β€β€Œβ€Œβ€‹ο»Ώβ€‹ο»Ώβ€Œβ€‹β€Œβ€‹β€‹β€β€Œβ€Œβ€‹ο»Ώβ€‹ο»Ώβ€Œβ€‹β€Œβ€‹β€‹β€β€Œβ€Œβ€‹ο»Ώβ€‹β€β€‹ο»Ώβ€‹β€β€Œβ€‹β€β€β€‹ο»Ώβ€‹β€‹β€‹ο»Ώβ€Œο»Ώβ€Œο»Ώβ€β€β€‹β€ο»Ώβ€Œβ€Œβ€β€β€Œβ€Œβ€Œβ€‹β€β€Œβ€β€‹β€β€Œβ€ο»Ώβ€Œβ€Œβ€β€β€Œβ€Œβ€Œβ€‹β€‹β€Œβ€Œβ€Œβ€‹β€‹β€β€Œβ€Œβ€‹ο»Ώβ€‹β€β€‹ο»Ώβ€‹β€β€‹β€β€Œβ€Œβ€‹ο»Ώβ€Œβ€Œβ€Œβ€‹β€Œβ€‹β€‹β€ο»Ώβ€β€Œο»Ώβ€‹β€β€Œβ€β€β€Œβ€Œβ€β€‹ο»Ώβ€Œβ€β€β€‹β€Œβ€Œβ€Œβ€‹β€Œβ€β€Œβ€Œβ€Œο»Ώβ€β€‹β€Œο»Ώβ€Œβ€‹β€‹β€β€Œβ€Œβ€‹ο»Ώβ€Œβ€Œβ€Œβ€‹β€‹β€β€Œβ€Œο»Ώο»Ώβ€Œβ€β€ο»Ώβ€Œβ€β€Œβ€Œβ€Œο»Ώβ€β€Œβ€‹β€β€Œβ€Œβ€‹ο»Ώβ€‹ο»Ώβ€Œβ€‹β€Œβ€‹β€‹β€β€Œβ€Œβ€‹ο»Ώβ€‹ο»Ώβ€Œβ€‹β€Œβ€‹β€‹β€β€Œβ€Œβ€‹ο»Ώβ€‹β€β€‹ο»Ώβ€‹β€β€‹β€ο»Ώβ€Œβ€Œβ€Œο»Ώο»Ώβ€Œβ€ο»Ώβ€β€Œβ€β€β€Œβ€Œο»Ώβ€β€‹β€Œβ€Œο»Ώο»Ώβ€Œβ€β€β€β€Œβ€β€β€β€Œο»Ώβ€‹β€Œβ€Œβ€Œβ€‹β€β€Œβ€Œβ€‹ο»Ώβ€Œβ€Œβ€β€‹β€‹β€β€Œβ€Œβ€‹ο»Ώβ€‹β€β€‹ο»Ώβ€‹β€β€‹β€β€Œβ€Œβ€‹ο»Ώβ€Œβ€Œβ€Œβ€‹β€Œβ€‹β€‹β€ο»Ώβ€β€Œβ€β€‹ο»Ώβ€Œβ€β€β€‹β€Œβ€β€β€Œβ€Œβ€ο»Ώβ€‹β€Œβ€β€Œβ€‹β€Œο»Ώβ€‹β€β€Œβ€β€Œβ€Œβ€Œβ€ο»Ώβ€β€‹β€β€Œβ€Œβ€‹ο»Ώβ€Œβ€Œβ€Œβ€‹β€‹β€β€Œβ€Œο»Ώο»Ώβ€Œβ€β€ο»Ώβ€Œβ€β€Œβ€Œβ€Œο»Ώβ€β€Œβ€‹β€β€Œβ€Œβ€‹ο»Ώβ€‹ο»Ώβ€Œβ€‹β€Œβ€‹β€‹β€β€Œβ€Œβ€‹ο»Ώβ€‹ο»Ώβ€Œβ€‹β€Œβ€‹β€‹β€β€Œβ€Œβ€‹ο»Ώβ€‹β€β€‹ο»Ώβ€‹β€β€Œο»Ώβ€β€‹β€Œο»Ώβ€‹β€‹β€Œβ€β€β€‹β€Œβ€‹β€‹β€Œβ€Œβ€‹ο»Ώβ€Œβ€‹ο»Ώβ€Œβ€β€‹ο»Ώβ€Œο»Ώβ€Œβ€Œβ€β€β€Œβ€‹β€β€‹β€‹ο»Ώβ€Œβ€Œβ€Œβ€β€Œβ€Œβ€Œβ€‹ο»Ώβ€Œβ€‹β€β€Œβ€Œβ€‹ο»Ώβ€‹β€β€‹ο»Ώβ€‹β€β€‹β€β€Œβ€Œβ€‹ο»Ώβ€Œβ€Œβ€Œβ€‹β€Œβ€‹β€‹β€ο»Ώβ€β€Œο»Ώβ€Œβ€‹β€Œβ€β€Œβ€Œβ€Œο»Ώβ€β€‹β€Œο»Ώβ€Œβ€‹β€‹β€β€Œβ€β€Œο»Ώβ€‹β€‹β€Œβ€β€Œβ€Œβ€Œο»Ώβ€‹β€β€Œο»Ώβ€‹ο»Ώβ€Œο»Ώβ€‹β€‹β€Œβ€β€Œβ€Œβ€Œβ€β€‹ο»Ώβ€Œο»Ώβ€Œβ€‹β€Œβ€β€β€Œβ€Œο»Ώβ€Œβ€β€Œβ€β€Œβ€Œβ€‹ο»Ώο»Ώβ€Œβ€Œο»Ώβ€‹β€‹β€Œο»Ώβ€Œβ€Œβ€Œβ€β€‹β€β€Œβ€ο»Ώβ€‹β€Œβ€β€β€Œβ€Œο»Ώβ€‹ο»Ώβ€Œβ€β€β€‹β€Œβ€β€Œβ€Œβ€Œβ€β€Œβ€‹β€‹β€β€‹β€β€Œο»Ώο»Ώβ€Œ-rβ€‹β€‹β€‹β€‹β€Œο»Ώβ€ο»Ώβ€‹β€β€‹β€β€Œβ€ο»Ώο»Ώβ€Œο»Ώβ€‹β€β€Œβ€β€β€Œβ€Œβ€β€Œο»Ώβ€Œβ€β€β€Œβ€Œβ€ο»Ώβ€β€‹β€β€‹β€β€‹ο»Ώβ€β€β€‹β€β€‹β€β€Œο»Ώβ€‹ο»Ώβ€Œβ€β€‹β€Œβ€Œβ€ο»Ώβ€β€Œβ€β€β€Œβ€Œο»Ώβ€Œβ€‹β€Œο»Ώβ€β€Œβ€‹β€ο»Ώβ€β€Œβ€β€β€Œβ€Œβ€ο»Ώο»Ώβ€‹β€β€‹β€β€‹β€ο»Ώβ€‹β€‹β€β€‹β€β€Œβ€β€β€‹β€Œο»Ώβ€‹β€β€Œβ€β€Œβ€Œβ€Œβ€β€Œβ€β€‹β€β€‹β€β€‹ο»Ώβ€β€β€‹β€β€‹β€β€Œβ€β€β€‹β€Œο»Ώβ€Œβ€‹β€Œο»Ώβ€Œβ€‹β€Œο»Ώβ€‹β€‹β€Œο»Ώβ€‹ο»Ώβ€‹ο»Ώβ€β€β€‹β€ο»Ώο»Ώβ€‹β€ο»Ώο»Ώβ€Œβ€β€β€Œβ€Œβ€ο»Ώβ€β€Œο»Ώβ€Œβ€‹β€Œβ€β€Œβ€Œβ€Œβ€ο»Ώβ€‹β€‹ο»Ώβ€Œβ€‹β€‹ο»Ώβ€Œο»Ώβ€‹ο»Ώβ€‹β€Œβ€‹β€ο»Ώβ€β€Œο»Ώβ€‹ο»Ώβ€Œβ€β€‹β€Œβ€Œβ€ο»Ώβ€β€Œβ€β€β€Œβ€Œο»Ώβ€Œβ€‹β€Œο»Ώβ€β€Œβ€‹β€ο»Ώβ€β€Œο»Ώβ€‹ο»Ώβ€Œο»Ώβ€Œβ€‹β€Œο»Ώβ€Œβ€Œβ€Œβ€β€Œβ€‹β€Œβ€β€β€Œβ€Œβ€ο»Ώο»Ώβ€‹β€ο»Ώο»Ώβ€Œβ€β€β€Œβ€Œβ€ο»Ώβ€β€Œο»Ώβ€Œβ€‹β€Œβ€β€Œβ€Œβ€Œβ€ο»Ώβ€β€Œο»Ώβ€Œβ€‹β€‹β€ο»Ώο»Ώβ€Œβ€β€Œβ€Œβ€Œβ€β€Œβ€‹β€Œβ€β€β€Œβ€Œο»Ώβ€Œβ€‹β€‹β€ο»Ώο»Ώβ€Œβ€ο»Ώβ€Œβ€Œβ€ο»Ώο»Ώβ€Œβ€β€Œβ€‹β€Œβ€β€Œβ€Œβ€‹ο»Ώο»Ώβ€Œβ€Œο»Ώβ€‹β€‹β€Œο»Ώβ€‹β€β€Œβ€β€Œβ€Œβ€Œο»Ώβ€‹ο»Ώβ€Œβ€β€Œβ€Œβ€Œβ€ο»Ώβ€β€Œο»Ώβ€Œβ€‹β€Œβ€β€‹β€Œβ€Œο»Ώβ€Œβ€‹β€Œβ€β€β€Œβ€Œβ€ο»Ώο»Ώβ€Œβ€ο»Ώβ€β€‹ο»Ώβ€ο»Ώβ€Œβ€β€β€Œβ€Œβ€β€Œβ€‹β€‹ο»Ώο»Ώβ€Œβ€Œβ€β€Œο»Ώβ€Œο»Ώβ€‹β€‹β€Œβ€β€ο»Ώβ€Œβ€Œβ€Œβ€β€Œβ€β€‹β€Œβ€Œο»Ώβ€Œβ€‹β€Œο»Ώβ€Œβ€Œβ€Œβ€β€Œβ€β€‹ο»Ώβ€Œβ€β€Œβ€Œβ€Œβ€Œβ€Œβ€ο»Ώβ€Œβ€Œβ€Œβ€‹β€Œβ€Œο»Ώβ€Œβ€β€Œο»Ώβ€Œβ€Œβ€Œβ€‹ο»Ώο»Ώβ€Œβ€ο»Ώβ€‹β€Œβ€β€Œβ€β€Œο»Ώβ€β€β€‹ο»Ώβ€Œβ€‹β€Œβ€ο»Ώβ€β€Œβ€‹β€Œο»Ώβ€Œβ€‹ο»Ώο»Ώβ€‹ο»Ώβ€ο»Ώβ€Œο»Ώβ€Œβ€‹β€Œο»Ώβ€β€Œβ€Œο»Ώβ€‹β€‹β€Œβ€β€Œβ€Œβ€‹ο»Ώο»Ώβ€Œβ€Œβ€β€‹β€β€Œβ€ο»Ώβ€‹β€Œβ€ο»Ώο»Ώβ€Œβ€β€Œο»Ώβ€‹ο»Ώβ€ο»Ώβ€Œο»Ώβ€‹β€‹β€Œβ€β€‹β€Œβ€Œο»Ώβ€Œβ€‹β€Œβ€β€β€‹β€‹ο»Ώο»Ώβ€Œβ€Œο»Ώβ€‹β€‹β€Œβ€β€‹β€Œβ€Œβ€β€Œο»Ώβ€Œβ€β€Œβ€Œβ€Œβ€‹β€‹β€β€Œο»Ώβ€Œβ€Œβ€Œβ€β€β€Œβ€Œβ€ο»Ώβ€‹β€Œβ€β€Œβ€‹β€Œβ€β€Œβ€Œβ€Œο»Ώβ€‹β€β€‹β€β€Œβ€Œβ€‹ο»Ώβ€Œβ€Œβ€Œβ€‹β€‹β€β€Œβ€Œο»Ώο»Ώβ€Œβ€β€ο»Ώβ€Œβ€β€Œβ€Œβ€Œο»Ώβ€β€Œβ€‹β€β€Œβ€Œβ€‹ο»Ώβ€‹ο»Ώβ€Œβ€‹β€Œβ€‹β€‹β€β€Œβ€Œβ€‹ο»Ώβ€‹ο»Ώβ€Œβ€‹β€Œβ€‹β€‹β€β€Œβ€Œβ€‹ο»Ώβ€‹β€β€‹ο»Ώβ€‹β€β€Œβ€‹β€β€β€‹ο»Ώβ€‹β€‹β€‹ο»Ώβ€Œο»Ώβ€Œο»Ώβ€β€β€‹β€ο»Ώβ€Œβ€Œβ€β€β€Œβ€Œβ€Œβ€‹β€β€Œβ€β€‹β€β€Œβ€ο»Ώβ€Œβ€Œβ€β€β€Œβ€Œβ€Œβ€‹β€‹β€Œβ€Œβ€Œβ€‹β€‹β€β€Œβ€Œβ€‹ο»Ώβ€‹β€β€‹ο»Ώβ€‹β€β€‹β€β€Œβ€Œβ€‹ο»Ώβ€Œβ€Œβ€Œβ€‹β€Œβ€‹β€‹β€ο»Ώβ€β€Œο»Ώβ€‹β€β€Œβ€β€β€Œβ€Œβ€β€‹ο»Ώβ€Œβ€β€β€‹β€Œβ€Œβ€Œβ€‹β€Œβ€β€Œβ€Œβ€Œο»Ώβ€β€‹β€Œο»Ώβ€Œβ€‹β€‹β€β€Œβ€Œβ€‹ο»Ώβ€Œβ€Œβ€Œβ€‹β€‹β€β€Œβ€Œο»Ώο»Ώβ€Œβ€β€ο»Ώβ€Œβ€β€Œβ€Œβ€Œο»Ώβ€β€Œβ€‹β€β€Œβ€Œβ€‹ο»Ώβ€‹ο»Ώβ€Œβ€‹β€Œβ€‹β€‹β€β€Œβ€Œβ€‹ο»Ώβ€‹ο»Ώβ€Œβ€‹β€Œβ€‹β€‹β€β€Œβ€Œβ€‹ο»Ώβ€‹β€β€‹ο»Ώβ€‹β€β€‹β€ο»Ώβ€Œβ€Œβ€Œο»Ώο»Ώβ€Œβ€ο»Ώβ€β€Œβ€β€β€Œβ€Œο»Ώβ€β€‹β€Œβ€Œο»Ώο»Ώβ€Œβ€β€β€β€Œβ€β€β€β€Œο»Ώβ€‹β€Œβ€Œβ€Œβ€‹β€β€Œβ€Œβ€‹ο»Ώβ€Œβ€Œβ€β€‹β€‹β€β€Œβ€Œβ€‹ο»Ώβ€‹β€β€‹ο»Ώβ€‹β€β€‹β€β€Œβ€Œβ€‹ο»Ώβ€Œβ€Œβ€Œβ€‹β€Œβ€‹β€‹β€ο»Ώβ€β€Œβ€β€‹ο»Ώβ€Œβ€β€β€‹β€Œβ€β€β€Œβ€Œβ€ο»Ώβ€‹β€Œβ€β€Œβ€‹β€Œο»Ώβ€‹β€β€Œβ€β€Œβ€Œβ€Œβ€ο»Ώβ€β€‹β€β€Œβ€Œβ€‹ο»Ώβ€Œβ€Œβ€Œβ€‹β€‹β€β€Œβ€Œο»Ώο»Ώβ€Œβ€β€ο»Ώβ€Œβ€β€Œβ€Œβ€Œο»Ώβ€β€Œβ€‹β€β€Œβ€Œβ€‹ο»Ώβ€‹ο»Ώβ€Œβ€‹β€Œβ€‹β€‹β€β€Œβ€Œβ€‹ο»Ώβ€‹ο»Ώβ€Œβ€‹β€Œβ€‹β€‹β€β€Œβ€Œβ€‹ο»Ώβ€‹β€β€‹ο»Ώβ€‹β€β€Œβ€β€Œο»Ώβ€Œβ€‹ο»Ώβ€‹β€‹β€ο»Ώβ€Œβ€Œβ€‹β€β€β€Œβ€‹β€ο»Ώβ€Œο»Ώβ€‹β€‹β€Œβ€β€‹β€Œβ€Œο»Ώβ€β€‹β€Œο»Ώβ€Œβ€‹β€Œβ€Œο»Ώο»Ώβ€‹ο»Ώβ€β€Œβ€Œβ€‹ο»Ώβ€‹β€‹β€β€Œβ€Œβ€‹ο»Ώβ€‹β€β€‹ο»Ώβ€‹β€β€‹β€β€Œβ€Œβ€‹ο»Ώβ€Œβ€Œβ€Œβ€‹β€Œβ€‹β€‹β€ο»Ώβ€β€Œο»Ώβ€Œβ€‹β€Œβ€β€Œβ€Œβ€Œο»Ώβ€β€‹β€Œο»Ώβ€Œβ€‹β€‹ο»Ώο»Ώο»Ώβ€Œβ€β€‹β€β€Œβ€β€‹β€Œβ€Œο»Ώβ€‹ο»Ώβ€Œβ€β€Œβ€Œβ€Œβ€Œβ€Œβ€Œβ€Œο»Ώβ€‹β€β€Œβ€ο»Ώβ€‹β€‹ο»Ώο»Ώβ€Œβ€Œβ€β€β€‹β€Œο»Ώβ€Œβ€‹β€Œο»Ώβ€Œβ€‹β€Œο»Ώβ€‹β€‹β€Œο»Ώβ€‹ο»Ώβ€‹β€β€Œβ€Œβ€‹ο»Ώβ€‹ο»Ώβ€Œβ€‹β€‹β€Œβ€‹β€β€Œβ€Œβ€‹ο»Ώβ€‹β€β€Œβ€‹β€Œβ€β€‹β€β€Œβ€Œβ€‹ο»Ώβ€‹β€β€Œβ€‹β€Œβ€β€Œβ€β€β€Œβ€Œβ€ο»Ώβ€β€Œο»Ώβ€Œβ€‹β€Œβ€β€Œβ€Œβ€Œβ€ο»Ώβ€‹β€‹ο»Ώβ€Œβ€‹β€‹ο»Ώβ€Œο»Ώβ€‹ο»Ώβ€‹β€Œβ€‹β€ο»Ώβ€β€Œο»Ώβ€‹ο»Ώβ€Œβ€β€‹β€Œβ€Œβ€ο»Ώβ€β€Œβ€β€β€Œβ€Œο»Ώβ€Œβ€‹β€Œο»Ώβ€β€Œβ€‹β€ο»Ώβ€β€Œο»Ώβ€‹ο»Ώβ€Œο»Ώβ€Œβ€‹β€Œο»Ώβ€Œβ€Œβ€Œβ€β€Œβ€‹β€Œβ€β€β€Œβ€Œβ€ο»Ώο»Ώβ€‹β€β€Œβ€β€Œβ€β€β€Œβ€Œβ€β€Œβ€‹β€‹ο»Ώο»Ώβ€Œβ€Œβ€β€Œο»Ώβ€Œο»Ώβ€‹β€‹β€Œβ€β€ο»Ώβ€Œβ€Œβ€Œβ€β€Œβ€β€‹β€Œβ€Œο»Ώβ€Œβ€‹β€Œο»Ώβ€Œβ€Œβ€Œβ€β€Œβ€β€‹ο»Ώβ€Œβ€β€Œβ€Œβ€Œβ€Œβ€Œβ€ο»Ώβ€Œβ€Œβ€Œβ€‹β€Œβ€Œο»Ώβ€Œβ€β€Œο»Ώβ€Œβ€Œβ€Œβ€‹ο»Ώο»Ώβ€Œβ€ο»Ώβ€‹β€Œβ€β€Œβ€β€Œο»Ώβ€β€β€‹ο»Ώβ€Œβ€‹β€Œβ€ο»Ώβ€β€Œβ€‹β€Œο»Ώβ€Œβ€‹ο»Ώο»Ώβ€‹β€β€Œβ€β€Œο»Ώβ€Œβ€‹β€Œο»Ώβ€β€Œβ€Œο»Ώβ€‹β€‹β€Œβ€β€Œβ€Œβ€‹ο»Ώο»Ώβ€Œβ€Œβ€β€‹β€β€Œβ€ο»Ώβ€‹β€Œβ€ο»Ώο»Ώβ€Œβ€β€Œο»Ώβ€‹β€β€Œβ€β€Œο»Ώβ€‹β€‹β€Œβ€β€‹β€Œβ€Œο»Ώβ€Œβ€‹β€Œβ€β€β€‹β€‹ο»Ώο»Ώβ€Œβ€Œο»Ώβ€‹β€‹β€Œβ€β€‹β€Œβ€Œβ€β€Œο»Ώβ€Œβ€β€Œβ€Œβ€Œβ€‹β€‹β€β€Œο»Ώβ€Œβ€Œβ€Œβ€β€β€Œβ€Œβ€ο»Ώβ€‹β€Œβ€β€Œβ€‹β€Œβ€β€Œβ€Œβ€Œο»Ώβ€‹β€β€‹β€β€Œβ€Œβ€‹ο»Ώβ€Œβ€Œβ€Œβ€‹β€‹β€β€Œβ€Œο»Ώο»Ώβ€Œβ€β€ο»Ώβ€Œβ€β€Œβ€Œβ€Œο»Ώβ€β€Œβ€‹β€β€Œβ€Œβ€‹ο»Ώβ€‹ο»Ώβ€Œβ€‹β€Œβ€‹β€‹β€β€Œβ€Œβ€‹ο»Ώβ€‹ο»Ώβ€Œβ€‹β€Œβ€‹β€‹β€β€Œβ€Œβ€‹ο»Ώβ€‹β€β€‹ο»Ώβ€‹β€β€Œβ€‹β€β€β€‹ο»Ώβ€‹β€‹β€‹ο»Ώβ€Œο»Ώβ€Œο»Ώβ€β€β€‹β€ο»Ώβ€Œβ€Œβ€β€β€Œβ€Œβ€Œβ€‹β€β€Œβ€β€‹β€β€Œβ€ο»Ώβ€Œβ€Œβ€β€β€Œβ€Œβ€Œβ€‹β€‹β€Œβ€Œβ€Œβ€‹β€‹β€β€Œβ€Œβ€‹ο»Ώβ€‹β€β€‹ο»Ώβ€‹β€β€‹β€β€Œβ€Œβ€‹ο»Ώβ€Œβ€Œβ€Œβ€‹β€Œβ€‹β€‹β€ο»Ώβ€β€Œο»Ώβ€‹β€β€Œβ€β€β€Œβ€Œβ€β€‹ο»Ώβ€Œβ€β€β€‹β€Œβ€Œβ€Œβ€‹β€Œβ€β€Œβ€Œβ€Œο»Ώβ€β€‹β€Œο»Ώβ€Œβ€‹β€‹β€β€Œβ€Œβ€‹ο»Ώβ€Œβ€Œβ€Œβ€‹β€‹β€β€Œβ€Œο»Ώο»Ώβ€Œβ€β€ο»Ώβ€Œβ€β€Œβ€Œβ€Œο»Ώβ€β€Œβ€‹β€β€Œβ€Œβ€‹ο»Ώβ€‹ο»Ώβ€Œβ€‹β€Œβ€‹β€‹β€β€Œβ€Œβ€‹ο»Ώβ€‹ο»Ώβ€Œβ€‹β€Œβ€‹β€‹β€β€Œβ€Œβ€‹ο»Ώβ€‹β€β€‹ο»Ώβ€‹β€β€‹β€ο»Ώβ€Œβ€Œβ€Œο»Ώο»Ώβ€Œβ€ο»Ώβ€β€Œβ€β€β€Œβ€Œο»Ώβ€β€‹β€Œβ€Œο»Ώο»Ώβ€Œβ€β€β€β€Œβ€β€β€β€Œο»Ώβ€‹β€Œβ€Œβ€Œβ€‹β€β€Œβ€Œβ€‹ο»Ώβ€Œβ€Œβ€β€‹β€‹β€β€Œβ€Œβ€‹ο»Ώβ€‹β€β€‹ο»Ώβ€‹β€β€‹β€β€Œβ€Œβ€‹ο»Ώβ€Œβ€Œβ€Œβ€‹β€Œβ€‹β€‹β€ο»Ώβ€β€Œβ€β€‹ο»Ώβ€Œβ€β€β€‹β€Œβ€β€β€Œβ€Œβ€ο»Ώβ€‹β€Œβ€β€Œβ€‹β€Œο»Ώβ€‹β€β€Œβ€β€Œβ€Œβ€Œβ€ο»Ώβ€β€‹β€β€Œβ€Œβ€‹ο»Ώβ€Œβ€Œβ€Œβ€‹β€‹β€β€Œβ€Œο»Ώο»Ώβ€Œβ€β€ο»Ώβ€Œβ€β€Œβ€Œβ€Œο»Ώβ€β€Œβ€‹β€β€Œβ€Œβ€‹ο»Ώβ€‹ο»Ώβ€Œβ€‹β€Œβ€‹β€‹β€β€Œβ€Œβ€‹ο»Ώβ€‹ο»Ώβ€Œβ€‹β€Œβ€‹β€‹β€β€Œβ€Œβ€‹ο»Ώβ€‹β€β€‹ο»Ώβ€‹β€β€Œβ€β€Œο»Ώβ€Œβ€‹ο»Ώβ€‹β€‹β€ο»Ώβ€Œβ€Œβ€‹β€β€β€Œβ€‹β€ο»Ώβ€Œο»Ώβ€‹β€‹β€Œβ€β€‹β€Œβ€Œο»Ώβ€β€‹β€Œο»Ώβ€Œβ€‹β€Œβ€Œο»Ώο»Ώβ€‹ο»Ώβ€β€Œβ€Œβ€‹ο»Ώβ€‹β€‹β€β€Œβ€Œβ€‹ο»Ώβ€‹β€β€‹ο»Ώβ€‹β€β€‹β€β€Œβ€Œβ€‹ο»Ώβ€Œβ€Œβ€Œβ€‹β€Œβ€‹β€‹β€ο»Ώβ€β€Œο»Ώβ€Œβ€‹β€Œβ€β€Œβ€Œβ€Œο»Ώβ€β€‹β€Œο»Ώβ€Œβ€‹β€‹β€β€Œβ€β€Œο»Ώβ€‹β€‹β€Œβ€β€Œβ€Œβ€Œο»Ώβ€‹β€β€Œο»Ώβ€‹ο»Ώβ€Œο»Ώβ€‹β€‹β€Œβ€β€Œβ€Œβ€Œβ€β€‹ο»Ώβ€Œο»Ώβ€Œβ€‹β€Œβ€β€β€Œβ€Œο»Ώβ€Œβ€β€Œβ€β€Œβ€Œβ€‹ο»Ώο»Ώβ€Œβ€Œο»Ώβ€‹β€‹β€Œο»Ώβ€Œβ€Œβ€Œβ€β€‹β€β€Œβ€ο»Ώβ€‹β€Œβ€β€β€Œβ€Œο»Ώβ€‹ο»Ώβ€Œβ€β€β€‹β€Œβ€β€Œβ€Œβ€Œβ€β€Œβ€‹β€‹β€β€‹β€β€Œο»Ώο»Ώβ€Œ switch option from xxd:β€‹β€‹β€‹β€‹β€Œο»Ώβ€ο»Ώβ€‹β€β€‹β€β€Œβ€ο»Ώο»Ώβ€Œο»Ώβ€‹β€β€Œβ€β€β€Œβ€Œβ€β€Œο»Ώβ€Œβ€β€β€Œβ€Œβ€ο»Ώβ€β€‹β€β€‹β€β€‹ο»Ώβ€β€β€‹β€β€‹β€β€Œο»Ώβ€‹ο»Ώβ€Œβ€β€‹β€Œβ€Œβ€ο»Ώβ€β€Œβ€β€β€Œβ€Œο»Ώβ€Œβ€‹β€Œο»Ώβ€β€Œβ€‹β€ο»Ώβ€β€Œβ€β€β€Œβ€Œβ€ο»Ώο»Ώβ€‹β€β€‹β€β€‹β€ο»Ώβ€‹β€‹β€β€‹β€β€Œβ€β€β€‹β€Œο»Ώβ€‹β€β€Œβ€β€Œβ€Œβ€Œβ€β€Œβ€β€‹β€β€‹β€β€‹ο»Ώβ€β€β€‹β€β€‹β€β€Œβ€β€β€‹β€Œο»Ώβ€Œβ€‹β€Œο»Ώβ€Œβ€‹β€Œο»Ώβ€‹β€‹β€Œο»Ώβ€‹ο»Ώβ€‹ο»Ώβ€β€β€‹β€ο»Ώο»Ώβ€‹β€ο»Ώο»Ώβ€Œβ€β€β€Œβ€Œβ€ο»Ώβ€β€Œο»Ώβ€Œβ€‹β€Œβ€β€Œβ€Œβ€Œβ€ο»Ώβ€‹β€‹ο»Ώβ€Œβ€‹β€‹ο»Ώβ€Œο»Ώβ€‹ο»Ώβ€‹β€Œβ€‹β€ο»Ώβ€β€Œο»Ώβ€‹ο»Ώβ€Œβ€β€‹β€Œβ€Œβ€ο»Ώβ€β€Œβ€β€β€Œβ€Œο»Ώβ€Œβ€‹β€Œο»Ώβ€β€Œβ€‹β€ο»Ώβ€β€Œο»Ώβ€‹ο»Ώβ€Œο»Ώβ€Œβ€‹β€Œο»Ώβ€Œβ€Œβ€Œβ€β€Œβ€‹β€Œβ€β€β€Œβ€Œβ€ο»Ώο»Ώβ€‹β€ο»Ώο»Ώβ€Œβ€β€β€Œβ€Œβ€ο»Ώβ€β€Œο»Ώβ€Œβ€‹β€Œβ€β€Œβ€Œβ€Œβ€ο»Ώβ€β€Œο»Ώβ€Œβ€‹β€‹β€ο»Ώο»Ώβ€Œβ€β€Œβ€Œβ€Œβ€β€Œβ€‹β€Œβ€β€β€Œβ€Œο»Ώβ€Œβ€‹β€‹β€ο»Ώο»Ώβ€Œβ€ο»Ώβ€Œβ€Œβ€ο»Ώο»Ώβ€Œβ€β€Œβ€‹β€Œβ€β€Œβ€Œβ€‹ο»Ώο»Ώβ€Œβ€Œο»Ώβ€‹β€‹β€Œο»Ώβ€‹β€β€Œβ€β€Œβ€Œβ€Œο»Ώβ€‹ο»Ώβ€Œβ€β€Œβ€Œβ€Œβ€ο»Ώβ€β€Œο»Ώβ€Œβ€‹β€Œβ€β€‹β€Œβ€Œο»Ώβ€Œβ€‹β€Œβ€β€β€Œβ€Œβ€ο»Ώο»Ώβ€Œβ€ο»Ώβ€β€‹ο»Ώβ€ο»Ώβ€Œβ€β€β€Œβ€Œβ€β€Œβ€‹β€‹ο»Ώο»Ώβ€Œβ€Œβ€β€Œο»Ώβ€Œο»Ώβ€‹β€‹β€Œβ€β€ο»Ώβ€Œβ€Œβ€Œβ€β€Œβ€β€‹β€Œβ€Œο»Ώβ€Œβ€‹β€Œο»Ώβ€Œβ€Œβ€Œβ€β€Œβ€β€‹ο»Ώβ€Œβ€β€Œβ€Œβ€Œβ€Œβ€Œβ€ο»Ώβ€Œβ€Œβ€Œβ€‹β€Œβ€Œο»Ώβ€Œβ€β€Œο»Ώβ€Œβ€Œβ€Œβ€‹ο»Ώο»Ώβ€Œβ€ο»Ώβ€‹β€Œβ€β€Œβ€β€Œο»Ώβ€β€β€‹ο»Ώβ€Œβ€‹β€Œβ€ο»Ώβ€β€Œβ€‹β€Œο»Ώβ€Œβ€‹ο»Ώο»Ώβ€‹ο»Ώβ€ο»Ώβ€Œο»Ώβ€Œβ€‹β€Œο»Ώβ€β€Œβ€Œο»Ώβ€‹β€‹β€Œβ€β€Œβ€Œβ€‹ο»Ώο»Ώβ€Œβ€Œβ€β€‹β€β€Œβ€ο»Ώβ€‹β€Œβ€ο»Ώο»Ώβ€Œβ€β€Œο»Ώβ€‹ο»Ώβ€ο»Ώβ€Œο»Ώβ€‹β€‹β€Œβ€β€‹β€Œβ€Œο»Ώβ€Œβ€‹β€Œβ€β€β€‹β€‹ο»Ώο»Ώβ€Œβ€Œο»Ώβ€‹β€‹β€Œβ€β€‹β€Œβ€Œβ€β€Œο»Ώβ€Œβ€β€Œβ€Œβ€Œβ€‹β€‹β€β€Œο»Ώβ€Œβ€Œβ€Œβ€β€β€Œβ€Œβ€ο»Ώβ€‹β€Œβ€β€Œβ€‹β€Œβ€β€Œβ€Œβ€Œο»Ώβ€‹β€β€‹β€β€Œβ€Œβ€‹ο»Ώβ€Œβ€Œβ€Œβ€‹β€‹β€β€Œβ€Œο»Ώο»Ώβ€Œβ€β€ο»Ώβ€Œβ€β€Œβ€Œβ€Œο»Ώβ€β€Œβ€‹β€β€Œβ€Œβ€‹ο»Ώβ€‹ο»Ώβ€Œβ€‹β€Œβ€‹β€‹β€β€Œβ€Œβ€‹ο»Ώβ€‹ο»Ώβ€Œβ€‹β€Œβ€‹β€‹β€β€Œβ€Œβ€‹ο»Ώβ€‹β€β€‹ο»Ώβ€‹β€β€Œβ€‹β€β€β€‹ο»Ώβ€‹β€‹β€‹ο»Ώβ€Œο»Ώβ€Œο»Ώβ€β€β€‹β€ο»Ώβ€Œβ€Œβ€β€β€Œβ€Œβ€Œβ€‹β€β€Œβ€β€‹β€β€Œβ€ο»Ώβ€Œβ€Œβ€β€β€Œβ€Œβ€Œβ€‹β€‹β€Œβ€Œβ€Œβ€‹β€‹β€β€Œβ€Œβ€‹ο»Ώβ€‹β€β€‹ο»Ώβ€‹β€β€‹β€β€Œβ€Œβ€‹ο»Ώβ€Œβ€Œβ€Œβ€‹β€Œβ€‹β€‹β€ο»Ώβ€β€Œο»Ώβ€‹β€β€Œβ€β€β€Œβ€Œβ€β€‹ο»Ώβ€Œβ€β€β€‹β€Œβ€Œβ€Œβ€‹β€Œβ€β€Œβ€Œβ€Œο»Ώβ€β€‹β€Œο»Ώβ€Œβ€‹β€‹β€β€Œβ€Œβ€‹ο»Ώβ€Œβ€Œβ€Œβ€‹β€‹β€β€Œβ€Œο»Ώο»Ώβ€Œβ€β€ο»Ώβ€Œβ€β€Œβ€Œβ€Œο»Ώβ€β€Œβ€‹β€β€Œβ€Œβ€‹ο»Ώβ€‹ο»Ώβ€Œβ€‹β€Œβ€‹β€‹β€β€Œβ€Œβ€‹ο»Ώβ€‹ο»Ώβ€Œβ€‹β€Œβ€‹β€‹β€β€Œβ€Œβ€‹ο»Ώβ€‹β€β€‹ο»Ώβ€‹β€β€‹β€ο»Ώβ€Œβ€Œβ€Œο»Ώο»Ώβ€Œβ€ο»Ώβ€β€Œβ€β€β€Œβ€Œο»Ώβ€β€‹β€Œβ€Œο»Ώο»Ώβ€Œβ€β€β€β€Œβ€β€β€β€Œο»Ώβ€‹β€Œβ€Œβ€Œβ€‹β€β€Œβ€Œβ€‹ο»Ώβ€Œβ€Œβ€β€‹β€‹β€β€Œβ€Œβ€‹ο»Ώβ€‹β€β€‹ο»Ώβ€‹β€β€‹β€β€Œβ€Œβ€‹ο»Ώβ€Œβ€Œβ€Œβ€‹β€Œβ€‹β€‹β€ο»Ώβ€β€Œβ€β€‹ο»Ώβ€Œβ€β€β€‹β€Œβ€β€β€Œβ€Œβ€ο»Ώβ€‹β€Œβ€β€Œβ€‹β€Œο»Ώβ€‹β€β€Œβ€β€Œβ€Œβ€Œβ€ο»Ώβ€β€‹β€β€Œβ€Œβ€‹ο»Ώβ€Œβ€Œβ€Œβ€‹β€‹β€β€Œβ€Œο»Ώο»Ώβ€Œβ€β€ο»Ώβ€Œβ€β€Œβ€Œβ€Œο»Ώβ€β€Œβ€‹β€β€Œβ€Œβ€‹ο»Ώβ€‹ο»Ώβ€Œβ€‹β€Œβ€‹β€‹β€β€Œβ€Œβ€‹ο»Ώβ€‹ο»Ώβ€Œβ€‹β€Œβ€‹β€‹β€β€Œβ€Œβ€‹ο»Ώβ€‹β€β€‹ο»Ώβ€‹β€β€‹ο»Ώβ€‹β€Œβ€Œβ€Œβ€‹β€Œβ€‹ο»Ώβ€‹β€Œβ€Œβ€β€β€‹β€Œβ€Œβ€β€Œβ€Œβ€β€‹ο»Ώβ€Œο»Ώβ€‹β€‹β€Œο»Ώβ€Œβ€β€Œβ€‹β€Œβ€β€Œβ€ο»Ώβ€β€Œβ€β€β€β€Œο»Ώβ€‹β€Œβ€‹β€β€Œβ€Œβ€‹ο»Ώβ€‹β€β€‹ο»Ώβ€‹β€β€‹β€β€Œβ€Œβ€‹ο»Ώβ€Œβ€Œβ€Œβ€‹β€Œβ€‹β€‹β€ο»Ώβ€β€Œο»Ώβ€Œβ€‹β€Œβ€β€Œβ€Œβ€Œο»Ώβ€β€‹β€Œο»Ώβ€Œβ€‹β€‹ο»Ώο»Ώο»Ώβ€Œβ€β€‹β€β€Œβ€β€‹β€Œβ€Œο»Ώβ€‹ο»Ώβ€Œβ€β€Œβ€Œβ€Œβ€Œβ€Œβ€Œβ€Œο»Ώβ€‹β€β€Œβ€ο»Ώβ€‹β€‹ο»Ώο»Ώβ€Œβ€Œβ€β€β€‹β€Œο»Ώβ€Œβ€‹β€Œο»Ώβ€Œβ€‹β€Œο»Ώβ€‹β€‹β€Œο»Ώβ€‹ο»Ώβ€‹β€β€Œβ€Œβ€‹ο»Ώβ€‹ο»Ώβ€Œβ€‹β€‹β€Œβ€‹β€β€Œβ€Œβ€‹ο»Ώβ€‹β€β€Œβ€‹β€Œβ€β€‹β€β€Œβ€Œβ€‹ο»Ώβ€‹β€β€Œβ€‹β€Œβ€β€Œβ€β€β€Œβ€Œβ€ο»Ώβ€β€Œο»Ώβ€Œβ€‹β€Œβ€β€Œβ€Œβ€Œβ€ο»Ώβ€‹β€‹ο»Ώβ€Œβ€‹β€‹ο»Ώβ€Œο»Ώβ€‹ο»Ώβ€‹β€Œβ€‹β€ο»Ώβ€β€Œο»Ώβ€‹ο»Ώβ€Œβ€β€‹β€Œβ€Œβ€ο»Ώβ€β€Œβ€β€β€Œβ€Œο»Ώβ€Œβ€‹β€Œο»Ώβ€β€Œβ€‹β€ο»Ώβ€β€Œο»Ώβ€‹ο»Ώβ€Œο»Ώβ€Œβ€‹β€Œο»Ώβ€Œβ€Œβ€Œβ€β€Œβ€‹β€Œβ€β€β€Œβ€Œβ€ο»Ώο»Ώβ€‹β€β€Œβ€β€Œβ€β€β€Œβ€Œβ€β€Œβ€‹β€‹ο»Ώο»Ώβ€Œβ€Œβ€β€Œο»Ώβ€Œο»Ώβ€‹β€‹β€Œβ€β€ο»Ώβ€Œβ€Œβ€Œβ€β€Œβ€β€‹β€Œβ€Œο»Ώβ€Œβ€‹β€Œο»Ώβ€Œβ€Œβ€Œβ€β€Œβ€β€‹ο»Ώβ€Œβ€β€Œβ€Œβ€Œβ€Œβ€Œβ€ο»Ώβ€Œβ€Œβ€Œβ€‹β€Œβ€Œο»Ώβ€Œβ€β€Œο»Ώβ€Œβ€Œβ€Œβ€‹ο»Ώο»Ώβ€Œβ€ο»Ώβ€‹β€Œβ€β€Œβ€β€Œο»Ώβ€β€β€‹ο»Ώβ€Œβ€‹β€Œβ€ο»Ώβ€β€Œβ€‹β€Œο»Ώβ€Œβ€‹ο»Ώο»Ώβ€‹β€β€Œβ€β€Œο»Ώβ€Œβ€‹β€Œο»Ώβ€β€Œβ€Œο»Ώβ€‹β€‹β€Œβ€β€Œβ€Œβ€‹ο»Ώο»Ώβ€Œβ€Œβ€β€‹β€β€Œβ€ο»Ώβ€‹β€Œβ€ο»Ώο»Ώβ€Œβ€β€Œο»Ώβ€‹β€β€Œβ€β€Œο»Ώβ€‹β€‹β€Œβ€β€‹β€Œβ€Œο»Ώβ€Œβ€‹β€Œβ€β€β€‹β€‹ο»Ώο»Ώβ€Œβ€Œο»Ώβ€‹β€‹β€Œβ€β€‹β€Œβ€Œβ€β€Œο»Ώβ€Œβ€β€Œβ€Œβ€Œβ€‹β€‹β€β€Œο»Ώβ€Œβ€Œβ€Œβ€β€β€Œβ€Œβ€ο»Ώβ€‹β€Œβ€β€Œβ€‹β€Œβ€β€Œβ€Œβ€Œο»Ώβ€‹β€β€‹β€β€Œβ€Œβ€‹ο»Ώβ€Œβ€Œβ€Œβ€‹β€‹β€β€Œβ€Œο»Ώο»Ώβ€Œβ€β€ο»Ώβ€Œβ€β€Œβ€Œβ€Œο»Ώβ€β€Œβ€‹β€β€Œβ€Œβ€‹ο»Ώβ€‹ο»Ώβ€Œβ€‹β€Œβ€‹β€‹β€β€Œβ€Œβ€‹ο»Ώβ€‹ο»Ώβ€Œβ€‹β€Œβ€‹β€‹β€β€Œβ€Œβ€‹ο»Ώβ€‹β€β€‹ο»Ώβ€‹β€β€Œβ€‹β€β€β€‹ο»Ώβ€‹β€‹β€‹ο»Ώβ€Œο»Ώβ€Œο»Ώβ€β€β€‹β€ο»Ώβ€Œβ€Œβ€β€β€Œβ€Œβ€Œβ€‹β€β€Œβ€β€‹β€β€Œβ€ο»Ώβ€Œβ€Œβ€β€β€Œβ€Œβ€Œβ€‹β€‹β€Œβ€Œβ€Œβ€‹β€‹β€β€Œβ€Œβ€‹ο»Ώβ€‹β€β€‹ο»Ώβ€‹β€β€‹β€β€Œβ€Œβ€‹ο»Ώβ€Œβ€Œβ€Œβ€‹β€Œβ€‹β€‹β€ο»Ώβ€β€Œο»Ώβ€‹β€β€Œβ€β€β€Œβ€Œβ€β€‹ο»Ώβ€Œβ€β€β€‹β€Œβ€Œβ€Œβ€‹β€Œβ€β€Œβ€Œβ€Œο»Ώβ€β€‹β€Œο»Ώβ€Œβ€‹β€‹β€β€Œβ€Œβ€‹ο»Ώβ€Œβ€Œβ€Œβ€‹β€‹β€β€Œβ€Œο»Ώο»Ώβ€Œβ€β€ο»Ώβ€Œβ€β€Œβ€Œβ€Œο»Ώβ€β€Œβ€‹β€β€Œβ€Œβ€‹ο»Ώβ€‹ο»Ώβ€Œβ€‹β€Œβ€‹β€‹β€β€Œβ€Œβ€‹ο»Ώβ€‹ο»Ώβ€Œβ€‹β€Œβ€‹β€‹β€β€Œβ€Œβ€‹ο»Ώβ€‹β€β€‹ο»Ώβ€‹β€β€‹β€ο»Ώβ€Œβ€Œβ€Œο»Ώο»Ώβ€Œβ€ο»Ώβ€β€Œβ€β€β€Œβ€Œο»Ώβ€β€‹β€Œβ€Œο»Ώο»Ώβ€Œβ€β€β€β€Œβ€β€β€β€Œο»Ώβ€‹β€Œβ€Œβ€Œβ€‹β€β€Œβ€Œβ€‹ο»Ώβ€Œβ€Œβ€β€‹β€‹β€β€Œβ€Œβ€‹ο»Ώβ€‹β€β€‹ο»Ώβ€‹β€β€‹β€β€Œβ€Œβ€‹ο»Ώβ€Œβ€Œβ€Œβ€‹β€Œβ€‹β€‹β€ο»Ώβ€β€Œβ€β€‹ο»Ώβ€Œβ€β€β€‹β€Œβ€β€β€Œβ€Œβ€ο»Ώβ€‹β€Œβ€β€Œβ€‹β€Œο»Ώβ€‹β€β€Œβ€β€Œβ€Œβ€Œβ€ο»Ώβ€β€‹β€β€Œβ€Œβ€‹ο»Ώβ€Œβ€Œβ€Œβ€‹β€‹β€β€Œβ€Œο»Ώο»Ώβ€Œβ€β€ο»Ώβ€Œβ€β€Œβ€Œβ€Œο»Ώβ€β€Œβ€‹β€β€Œβ€Œβ€‹ο»Ώβ€‹ο»Ώβ€Œβ€‹β€Œβ€‹β€‹β€β€Œβ€Œβ€‹ο»Ώβ€‹ο»Ώβ€Œβ€‹β€Œβ€‹β€‹β€β€Œβ€Œβ€‹ο»Ώβ€‹β€β€‹ο»Ώβ€‹β€β€‹ο»Ώβ€‹β€Œβ€Œβ€Œβ€‹β€Œβ€‹ο»Ώβ€‹β€Œβ€Œβ€β€β€‹β€Œβ€Œβ€β€Œβ€Œβ€β€‹ο»Ώβ€Œο»Ώβ€‹β€‹β€Œο»Ώβ€Œβ€β€Œβ€‹β€Œβ€β€Œβ€ο»Ώβ€β€Œβ€β€β€β€Œο»Ώβ€‹β€Œβ€‹β€β€Œβ€Œβ€‹ο»Ώβ€‹β€β€‹ο»Ώβ€‹β€β€‹β€β€Œβ€Œβ€‹ο»Ώβ€Œβ€Œβ€Œβ€‹β€Œβ€‹β€‹β€ο»Ώβ€β€Œο»Ώβ€Œβ€‹β€Œβ€β€Œβ€Œβ€Œο»Ώβ€β€‹β€Œο»Ώβ€Œβ€‹β€‹β€β€Œβ€β€Œο»Ώβ€‹β€‹β€Œβ€β€Œβ€Œβ€Œο»Ώβ€‹β€β€Œο»Ώβ€‹ο»Ώβ€Œο»Ώβ€‹β€‹β€Œβ€β€Œβ€Œβ€Œβ€β€‹ο»Ώβ€Œο»Ώβ€Œβ€‹β€Œβ€β€β€Œβ€Œο»Ώβ€Œβ€β€Œβ€β€Œβ€Œβ€‹ο»Ώο»Ώβ€Œβ€Œο»Ώβ€‹β€‹β€Œο»Ώβ€Œβ€Œβ€Œβ€β€‹β€β€Œβ€ο»Ώβ€‹β€Œβ€β€β€Œβ€Œο»Ώβ€‹ο»Ώβ€Œβ€β€β€‹β€Œβ€β€Œβ€Œβ€Œβ€β€Œβ€‹β€‹β€β€‹β€β€Œο»Ώο»Ώβ€Œ

<span id="d9b5" class="dh yq gq gr yj b be yr ys ab yt">$ xxd -r new_xxd_who_dis > out.zip</span>β€‹β€‹β€‹β€‹β€Œο»Ώβ€ο»Ώβ€‹β€β€‹β€β€Œβ€ο»Ώο»Ώβ€Œο»Ώβ€‹β€β€Œβ€β€β€Œβ€Œβ€β€Œο»Ώβ€Œβ€β€β€Œβ€Œβ€ο»Ώβ€β€‹β€β€‹β€β€‹ο»Ώβ€β€β€‹β€β€‹β€β€Œο»Ώβ€‹ο»Ώβ€Œβ€β€‹β€Œβ€Œβ€ο»Ώβ€β€Œβ€β€β€Œβ€Œο»Ώβ€Œβ€‹β€Œο»Ώβ€β€Œβ€‹β€ο»Ώβ€β€Œβ€β€β€Œβ€Œβ€ο»Ώο»Ώβ€‹β€β€‹β€β€‹β€ο»Ώβ€‹β€‹β€β€‹β€β€Œβ€β€β€‹β€Œο»Ώβ€‹β€β€Œβ€β€Œβ€Œβ€Œβ€β€Œβ€β€‹β€β€‹β€β€‹ο»Ώβ€β€β€‹β€β€‹β€β€Œβ€β€β€‹β€Œο»Ώβ€Œβ€‹β€Œο»Ώβ€Œβ€‹β€Œο»Ώβ€‹β€‹β€Œο»Ώβ€‹ο»Ώβ€‹ο»Ώβ€β€β€‹β€ο»Ώο»Ώβ€‹β€ο»Ώο»Ώβ€Œβ€β€β€Œβ€Œβ€ο»Ώβ€β€Œο»Ώβ€Œβ€‹β€Œβ€β€Œβ€Œβ€Œβ€ο»Ώβ€‹β€‹ο»Ώβ€Œβ€‹β€‹ο»Ώβ€Œο»Ώβ€‹ο»Ώβ€‹β€Œβ€‹β€ο»Ώβ€β€Œο»Ώβ€‹ο»Ώβ€Œβ€β€‹β€Œβ€Œβ€ο»Ώβ€β€Œβ€β€β€Œβ€Œο»Ώβ€Œβ€‹β€Œο»Ώβ€β€Œβ€‹β€ο»Ώβ€β€Œο»Ώβ€‹ο»Ώβ€Œο»Ώβ€Œβ€‹β€Œο»Ώβ€Œβ€Œβ€Œβ€β€Œβ€‹β€Œβ€β€β€Œβ€Œβ€ο»Ώο»Ώβ€‹β€ο»Ώο»Ώβ€Œβ€β€β€Œβ€Œβ€ο»Ώβ€β€Œο»Ώβ€Œβ€‹β€Œβ€β€Œβ€Œβ€Œβ€ο»Ώβ€β€Œο»Ώβ€Œβ€‹β€‹β€ο»Ώο»Ώβ€Œβ€β€Œβ€Œβ€Œβ€β€Œβ€‹β€Œβ€β€β€Œβ€Œο»Ώβ€Œβ€‹β€‹β€ο»Ώο»Ώβ€Œβ€ο»Ώβ€Œβ€Œβ€ο»Ώο»Ώβ€Œβ€β€Œβ€‹β€Œβ€β€Œβ€Œβ€‹ο»Ώο»Ώβ€Œβ€Œο»Ώβ€‹β€‹β€Œο»Ώβ€‹β€β€Œβ€β€Œβ€Œβ€Œο»Ώβ€‹ο»Ώβ€Œβ€β€Œβ€Œβ€Œβ€ο»Ώβ€β€Œο»Ώβ€Œβ€‹β€Œβ€β€‹β€Œβ€Œο»Ώβ€Œβ€‹β€Œβ€β€β€Œβ€Œβ€ο»Ώο»Ώβ€Œβ€ο»Ώβ€β€‹ο»Ώβ€ο»Ώβ€Œβ€β€β€Œβ€Œβ€β€Œβ€‹β€‹ο»Ώο»Ώβ€Œβ€Œβ€β€Œο»Ώβ€Œο»Ώβ€‹β€‹β€Œβ€β€ο»Ώβ€Œβ€Œβ€Œβ€β€Œβ€β€‹β€Œβ€Œο»Ώβ€Œβ€‹β€Œο»Ώβ€Œβ€Œβ€Œβ€β€Œβ€β€‹ο»Ώβ€Œβ€β€Œβ€Œβ€Œβ€Œβ€Œβ€ο»Ώβ€Œβ€Œβ€Œβ€‹β€Œβ€Œο»Ώβ€Œβ€β€Œο»Ώβ€Œβ€Œβ€Œβ€‹ο»Ώο»Ώβ€Œβ€ο»Ώβ€‹β€Œβ€β€Œβ€β€Œο»Ώβ€β€β€‹ο»Ώβ€Œβ€‹β€Œβ€ο»Ώβ€β€Œβ€‹β€Œο»Ώβ€Œβ€‹ο»Ώο»Ώβ€‹ο»Ώβ€ο»Ώβ€Œο»Ώβ€Œβ€‹β€Œο»Ώβ€β€Œβ€Œο»Ώβ€‹β€‹β€Œβ€β€Œβ€Œβ€‹ο»Ώο»Ώβ€Œβ€Œβ€β€‹β€β€Œβ€ο»Ώβ€‹β€Œβ€ο»Ώο»Ώβ€Œβ€β€Œο»Ώβ€‹ο»Ώβ€ο»Ώβ€Œο»Ώβ€‹β€‹β€Œβ€β€‹β€Œβ€Œο»Ώβ€Œβ€‹β€Œβ€β€β€‹β€‹ο»Ώο»Ώβ€Œβ€Œο»Ώβ€‹β€‹β€Œβ€β€‹β€Œβ€Œβ€β€Œο»Ώβ€Œβ€β€Œβ€Œβ€Œβ€‹β€‹β€β€Œο»Ώβ€Œβ€Œβ€Œβ€β€β€Œβ€Œβ€ο»Ώβ€‹β€Œβ€β€Œβ€‹β€Œβ€β€Œβ€Œβ€Œο»Ώβ€‹β€β€‹β€β€Œβ€Œβ€‹ο»Ώβ€Œβ€Œβ€Œβ€‹β€‹β€β€Œβ€Œο»Ώο»Ώβ€Œβ€β€ο»Ώβ€Œβ€β€Œβ€Œβ€Œο»Ώβ€β€Œβ€‹β€β€Œβ€Œβ€‹ο»Ώβ€‹ο»Ώβ€Œβ€‹β€Œβ€‹β€‹β€β€Œβ€Œβ€‹ο»Ώβ€‹ο»Ώβ€Œβ€‹β€Œβ€‹β€‹β€β€Œβ€Œβ€‹ο»Ώβ€‹β€β€‹ο»Ώβ€‹β€β€Œβ€‹β€β€β€‹ο»Ώβ€‹β€‹β€‹ο»Ώβ€Œο»Ώβ€Œο»Ώβ€β€β€‹β€ο»Ώβ€Œβ€Œβ€β€β€Œβ€Œβ€Œβ€‹β€β€Œβ€β€‹β€β€Œβ€ο»Ώβ€Œβ€Œβ€β€β€Œβ€Œβ€Œβ€‹β€‹β€Œβ€Œβ€Œβ€‹β€‹β€β€Œβ€Œβ€‹ο»Ώβ€‹β€β€‹ο»Ώβ€‹β€β€‹β€β€Œβ€Œβ€‹ο»Ώβ€Œβ€Œβ€Œβ€‹β€Œβ€‹β€‹β€ο»Ώβ€β€Œο»Ώβ€‹β€β€Œβ€β€β€Œβ€Œβ€β€‹ο»Ώβ€Œβ€β€β€‹β€Œβ€Œβ€Œβ€‹β€Œβ€β€Œβ€Œβ€Œο»Ώβ€β€‹β€Œο»Ώβ€Œβ€‹β€‹β€β€Œβ€Œβ€‹ο»Ώβ€Œβ€Œβ€Œβ€‹β€‹β€β€Œβ€Œο»Ώο»Ώβ€Œβ€β€ο»Ώβ€Œβ€β€Œβ€Œβ€Œο»Ώβ€β€Œβ€‹β€β€Œβ€Œβ€‹ο»Ώβ€‹ο»Ώβ€Œβ€‹β€Œβ€‹β€‹β€β€Œβ€Œβ€‹ο»Ώβ€‹ο»Ώβ€Œβ€‹β€Œβ€‹β€‹β€β€Œβ€Œβ€‹ο»Ώβ€‹β€β€‹ο»Ώβ€‹β€β€Œβ€Œβ€‹ο»Ώβ€Œβ€‹β€‹β€β€Œβ€β€β€‹β€Œβ€β€β€Œβ€Œβ€β€‹β€Œβ€‹ο»Ώβ€Œβ€Œβ€Œβ€ο»Ώβ€Œβ€Œο»Ώβ€‹ο»Ώβ€‹ο»Ώβ€Œο»Ώβ€Œβ€β€Œο»Ώβ€Œβ€Œβ€β€β€Œβ€‹β€β€Œβ€‹β€β€Œβ€Œβ€‹ο»Ώβ€‹β€β€‹ο»Ώβ€‹β€β€‹β€β€Œβ€Œβ€‹ο»Ώβ€Œβ€Œβ€Œβ€‹β€Œβ€‹β€‹β€ο»Ώβ€β€Œβ€β€‹ο»Ώβ€Œβ€β€β€‹β€Œβ€β€β€Œβ€Œβ€ο»Ώβ€‹β€Œβ€β€Œβ€‹β€Œο»Ώβ€‹β€β€Œβ€β€Œβ€Œβ€Œβ€ο»Ώβ€β€‹β€β€Œβ€Œβ€‹ο»Ώβ€Œβ€Œβ€Œβ€‹β€‹β€β€Œβ€Œο»Ώο»Ώβ€Œβ€β€ο»Ώβ€Œβ€β€Œβ€Œβ€Œο»Ώβ€β€Œβ€‹β€β€Œβ€Œβ€‹ο»Ώβ€‹ο»Ώβ€Œβ€‹β€Œβ€‹β€‹β€β€Œβ€Œβ€‹ο»Ώβ€‹ο»Ώβ€Œβ€‹β€Œβ€‹β€‹β€β€Œβ€Œβ€‹ο»Ώβ€‹β€β€‹ο»Ώβ€‹β€β€Œβ€β€Œβ€‹β€‹ο»Ώβ€‹ο»Ώβ€Œβ€ο»Ώβ€Œβ€Œβ€ο»Ώβ€‹β€Œβ€‹β€Œο»Ώβ€‹ο»Ώβ€Œβ€Œβ€Œβ€β€Œο»Ώβ€‹ο»Ώβ€β€Œβ€‹ο»Ώβ€β€Œβ€Œβ€‹β€‹β€β€Œβ€β€β€Œβ€‹β€ο»Ώβ€Œβ€‹β€β€Œβ€Œβ€‹ο»Ώβ€‹β€β€‹ο»Ώβ€‹β€β€‹β€β€Œβ€Œβ€‹ο»Ώβ€Œβ€Œβ€Œβ€‹β€Œβ€‹β€‹β€ο»Ώβ€β€Œο»Ώβ€Œβ€‹β€Œβ€β€Œβ€Œβ€Œο»Ώβ€β€‹β€Œο»Ώβ€Œβ€‹β€‹ο»Ώο»Ώο»Ώβ€Œβ€β€‹β€β€Œβ€β€‹β€Œβ€Œο»Ώβ€‹ο»Ώβ€Œβ€β€Œβ€Œβ€Œβ€Œβ€Œβ€Œβ€Œο»Ώβ€‹β€β€Œβ€ο»Ώβ€‹β€‹ο»Ώο»Ώβ€Œβ€Œβ€β€β€‹β€Œο»Ώβ€Œβ€‹β€Œο»Ώβ€Œβ€‹β€Œο»Ώβ€‹β€‹β€Œο»Ώβ€‹ο»Ώβ€‹β€β€Œβ€Œβ€‹ο»Ώβ€‹ο»Ώβ€Œβ€‹β€‹β€Œβ€‹β€β€Œβ€Œβ€‹ο»Ώβ€‹β€β€Œβ€‹β€Œβ€β€‹β€β€Œβ€Œβ€‹ο»Ώβ€‹β€β€Œβ€‹β€Œβ€β€Œβ€β€β€Œβ€Œβ€ο»Ώβ€β€Œο»Ώβ€Œβ€‹β€Œβ€β€Œβ€Œβ€Œβ€ο»Ώβ€‹β€‹ο»Ώβ€Œβ€‹β€‹ο»Ώβ€Œο»Ώβ€‹ο»Ώβ€‹β€Œβ€‹β€ο»Ώβ€β€Œο»Ώβ€‹ο»Ώβ€Œβ€β€‹β€Œβ€Œβ€ο»Ώβ€β€Œβ€β€β€Œβ€Œο»Ώβ€Œβ€‹β€Œο»Ώβ€β€Œβ€‹β€ο»Ώβ€β€Œο»Ώβ€‹ο»Ώβ€Œο»Ώβ€Œβ€‹β€Œο»Ώβ€Œβ€Œβ€Œβ€β€Œβ€‹β€Œβ€β€β€Œβ€Œβ€ο»Ώο»Ώβ€‹β€β€Œβ€β€Œβ€β€β€Œβ€Œβ€β€Œβ€‹β€‹ο»Ώο»Ώβ€Œβ€Œβ€β€Œο»Ώβ€Œο»Ώβ€‹β€‹β€Œβ€β€ο»Ώβ€Œβ€Œβ€Œβ€β€Œβ€β€‹β€Œβ€Œο»Ώβ€Œβ€‹β€Œο»Ώβ€Œβ€Œβ€Œβ€β€Œβ€β€‹ο»Ώβ€Œβ€β€Œβ€Œβ€Œβ€Œβ€Œβ€ο»Ώβ€Œβ€Œβ€Œβ€‹β€Œβ€Œο»Ώβ€Œβ€β€Œο»Ώβ€Œβ€Œβ€Œβ€‹ο»Ώο»Ώβ€Œβ€ο»Ώβ€‹β€Œβ€β€Œβ€β€Œο»Ώβ€β€β€‹ο»Ώβ€Œβ€‹β€Œβ€ο»Ώβ€β€Œβ€‹β€Œο»Ώβ€Œβ€‹ο»Ώο»Ώβ€‹β€β€Œβ€β€Œο»Ώβ€Œβ€‹β€Œο»Ώβ€β€Œβ€Œο»Ώβ€‹β€‹β€Œβ€β€Œβ€Œβ€‹ο»Ώο»Ώβ€Œβ€Œβ€β€‹β€β€Œβ€ο»Ώβ€‹β€Œβ€ο»Ώο»Ώβ€Œβ€β€Œο»Ώβ€‹β€β€Œβ€β€Œο»Ώβ€‹β€‹β€Œβ€β€‹β€Œβ€Œο»Ώβ€Œβ€‹β€Œβ€β€β€‹β€‹ο»Ώο»Ώβ€Œβ€Œο»Ώβ€‹β€‹β€Œβ€β€‹β€Œβ€Œβ€β€Œο»Ώβ€Œβ€β€Œβ€Œβ€Œβ€‹β€‹β€β€Œο»Ώβ€Œβ€Œβ€Œβ€β€β€Œβ€Œβ€ο»Ώβ€‹β€Œβ€β€Œβ€‹β€Œβ€β€Œβ€Œβ€Œο»Ώβ€‹β€β€‹β€β€Œβ€Œβ€‹ο»Ώβ€Œβ€Œβ€Œβ€‹β€‹β€β€Œβ€Œο»Ώο»Ώβ€Œβ€β€ο»Ώβ€Œβ€β€Œβ€Œβ€Œο»Ώβ€β€Œβ€‹β€β€Œβ€Œβ€‹ο»Ώβ€‹ο»Ώβ€Œβ€‹β€Œβ€‹β€‹β€β€Œβ€Œβ€‹ο»Ώβ€‹ο»Ώβ€Œβ€‹β€Œβ€‹β€‹β€β€Œβ€Œβ€‹ο»Ώβ€‹β€β€‹ο»Ώβ€‹β€β€Œβ€‹β€β€β€‹ο»Ώβ€‹β€‹β€‹ο»Ώβ€Œο»Ώβ€Œο»Ώβ€β€β€‹β€ο»Ώβ€Œβ€Œβ€β€β€Œβ€Œβ€Œβ€‹β€β€Œβ€β€‹β€β€Œβ€ο»Ώβ€Œβ€Œβ€β€β€Œβ€Œβ€Œβ€‹β€‹β€Œβ€Œβ€Œβ€‹β€‹β€β€Œβ€Œβ€‹ο»Ώβ€‹β€β€‹ο»Ώβ€‹β€β€‹β€β€Œβ€Œβ€‹ο»Ώβ€Œβ€Œβ€Œβ€‹β€Œβ€‹β€‹β€ο»Ώβ€β€Œο»Ώβ€‹β€β€Œβ€β€β€Œβ€Œβ€β€‹ο»Ώβ€Œβ€β€β€‹β€Œβ€Œβ€Œβ€‹β€Œβ€β€Œβ€Œβ€Œο»Ώβ€β€‹β€Œο»Ώβ€Œβ€‹β€‹β€β€Œβ€Œβ€‹ο»Ώβ€Œβ€Œβ€Œβ€‹β€‹β€β€Œβ€Œο»Ώο»Ώβ€Œβ€β€ο»Ώβ€Œβ€β€Œβ€Œβ€Œο»Ώβ€β€Œβ€‹β€β€Œβ€Œβ€‹ο»Ώβ€‹ο»Ώβ€Œβ€‹β€Œβ€‹β€‹β€β€Œβ€Œβ€‹ο»Ώβ€‹ο»Ώβ€Œβ€‹β€Œβ€‹β€‹β€β€Œβ€Œβ€‹ο»Ώβ€‹β€β€‹ο»Ώβ€‹β€β€Œβ€Œβ€‹ο»Ώβ€Œβ€‹β€‹β€β€Œβ€β€β€‹β€Œβ€β€β€Œβ€Œβ€β€‹β€Œβ€‹ο»Ώβ€Œβ€Œβ€Œβ€ο»Ώβ€Œβ€Œο»Ώβ€‹ο»Ώβ€‹ο»Ώβ€Œο»Ώβ€Œβ€β€Œο»Ώβ€Œβ€Œβ€β€β€Œβ€‹β€β€Œβ€‹β€β€Œβ€Œβ€‹ο»Ώβ€‹β€β€‹ο»Ώβ€‹β€β€‹β€β€Œβ€Œβ€‹ο»Ώβ€Œβ€Œβ€Œβ€‹β€Œβ€‹β€‹β€ο»Ώβ€β€Œβ€β€‹ο»Ώβ€Œβ€β€β€‹β€Œβ€β€β€Œβ€Œβ€ο»Ώβ€‹β€Œβ€β€Œβ€‹β€Œο»Ώβ€‹β€β€Œβ€β€Œβ€Œβ€Œβ€ο»Ώβ€β€‹β€β€Œβ€Œβ€‹ο»Ώβ€Œβ€Œβ€Œβ€‹β€‹β€β€Œβ€Œο»Ώο»Ώβ€Œβ€β€ο»Ώβ€Œβ€β€Œβ€Œβ€Œο»Ώβ€β€Œβ€‹β€β€Œβ€Œβ€‹ο»Ώβ€‹ο»Ώβ€Œβ€‹β€Œβ€‹β€‹β€β€Œβ€Œβ€‹ο»Ώβ€‹ο»Ώβ€Œβ€‹β€Œβ€‹β€‹β€β€Œβ€Œβ€‹ο»Ώβ€‹β€β€‹ο»Ώβ€‹β€β€Œβ€β€Œβ€‹β€‹ο»Ώβ€‹ο»Ώβ€Œβ€ο»Ώβ€Œβ€Œβ€ο»Ώβ€‹β€Œβ€‹β€Œο»Ώβ€‹ο»Ώβ€Œβ€Œβ€Œβ€β€Œο»Ώβ€‹ο»Ώβ€β€Œβ€‹ο»Ώβ€β€Œβ€Œβ€‹β€‹β€β€Œβ€β€β€Œβ€‹β€ο»Ώβ€Œβ€‹β€β€Œβ€Œβ€‹ο»Ώβ€‹β€β€‹ο»Ώβ€‹β€β€‹β€β€Œβ€Œβ€‹ο»Ώβ€Œβ€Œβ€Œβ€‹β€Œβ€‹β€‹β€ο»Ώβ€β€Œο»Ώβ€Œβ€‹β€Œβ€β€Œβ€Œβ€Œο»Ώβ€β€‹β€Œο»Ώβ€Œβ€‹β€‹β€β€Œβ€β€Œο»Ώβ€‹β€‹β€Œβ€β€Œβ€Œβ€Œο»Ώβ€‹β€β€Œο»Ώβ€‹ο»Ώβ€Œο»Ώβ€‹β€‹β€Œβ€β€Œβ€Œβ€Œβ€β€‹ο»Ώβ€Œο»Ώβ€Œβ€‹β€Œβ€β€β€Œβ€Œο»Ώβ€Œβ€β€Œβ€β€Œβ€Œβ€‹ο»Ώο»Ώβ€Œβ€Œο»Ώβ€‹β€‹β€Œο»Ώβ€Œβ€Œβ€Œβ€β€‹β€β€Œβ€ο»Ώβ€‹β€Œβ€β€β€Œβ€Œο»Ώβ€‹ο»Ώβ€Œβ€β€β€‹β€Œβ€β€Œβ€Œβ€Œβ€β€Œβ€‹β€‹β€β€‹β€β€Œο»Ώο»Ώβ€Œ

The zip archive is password-protected, and can be extracted using the password found in part 5:β€‹β€‹β€‹β€‹β€Œο»Ώβ€ο»Ώβ€‹β€β€‹β€β€Œβ€ο»Ώο»Ώβ€Œο»Ώβ€‹β€β€Œβ€β€β€Œβ€Œβ€β€Œο»Ώβ€Œβ€β€β€Œβ€Œβ€ο»Ώβ€β€‹β€β€‹β€β€‹ο»Ώβ€β€β€‹β€β€‹β€β€Œο»Ώβ€‹ο»Ώβ€Œβ€β€‹β€Œβ€Œβ€ο»Ώβ€β€Œβ€β€β€Œβ€Œο»Ώβ€Œβ€‹β€Œο»Ώβ€β€Œβ€‹β€ο»Ώβ€β€Œβ€β€β€Œβ€Œβ€ο»Ώο»Ώβ€‹β€β€‹β€β€‹β€ο»Ώβ€‹β€‹β€β€‹β€β€Œβ€β€β€‹β€Œο»Ώβ€‹β€β€Œβ€β€Œβ€Œβ€Œβ€β€Œβ€β€‹β€β€‹β€β€‹ο»Ώβ€β€β€‹β€β€‹β€β€Œβ€β€β€‹β€Œο»Ώβ€Œβ€‹β€Œο»Ώβ€Œβ€‹β€Œο»Ώβ€‹β€‹β€Œο»Ώβ€‹ο»Ώβ€‹ο»Ώβ€β€β€‹β€ο»Ώο»Ώβ€‹β€ο»Ώο»Ώβ€Œβ€β€β€Œβ€Œβ€ο»Ώβ€β€Œο»Ώβ€Œβ€‹β€Œβ€β€Œβ€Œβ€Œβ€ο»Ώβ€‹β€‹ο»Ώβ€Œβ€‹β€‹ο»Ώβ€Œο»Ώβ€‹ο»Ώβ€‹β€Œβ€‹β€ο»Ώβ€β€Œο»Ώβ€‹ο»Ώβ€Œβ€β€‹β€Œβ€Œβ€ο»Ώβ€β€Œβ€β€β€Œβ€Œο»Ώβ€Œβ€‹β€Œο»Ώβ€β€Œβ€‹β€ο»Ώβ€β€Œο»Ώβ€‹ο»Ώβ€Œο»Ώβ€Œβ€‹β€Œο»Ώβ€Œβ€Œβ€Œβ€β€Œβ€‹β€Œβ€β€β€Œβ€Œβ€ο»Ώο»Ώβ€‹β€ο»Ώο»Ώβ€Œβ€β€β€Œβ€Œβ€ο»Ώβ€β€Œο»Ώβ€Œβ€‹β€Œβ€β€Œβ€Œβ€Œβ€ο»Ώβ€β€Œο»Ώβ€Œβ€‹β€‹β€ο»Ώο»Ώβ€Œβ€β€Œβ€Œβ€Œβ€β€Œβ€‹β€Œβ€β€β€Œβ€Œο»Ώβ€Œβ€‹β€‹β€ο»Ώο»Ώβ€Œβ€ο»Ώβ€Œβ€Œβ€ο»Ώο»Ώβ€Œβ€β€Œβ€‹β€Œβ€β€Œβ€Œβ€‹ο»Ώο»Ώβ€Œβ€Œο»Ώβ€‹β€‹β€Œο»Ώβ€‹β€β€Œβ€β€Œβ€Œβ€Œο»Ώβ€‹ο»Ώβ€Œβ€β€Œβ€Œβ€Œβ€ο»Ώβ€β€Œο»Ώβ€Œβ€‹β€Œβ€β€‹β€Œβ€Œο»Ώβ€Œβ€‹β€Œβ€β€β€Œβ€Œβ€ο»Ώο»Ώβ€Œβ€ο»Ώβ€β€‹ο»Ώβ€ο»Ώβ€Œβ€β€β€Œβ€Œβ€β€Œβ€‹β€‹ο»Ώο»Ώβ€Œβ€Œβ€β€Œο»Ώβ€Œο»Ώβ€‹β€‹β€Œβ€β€ο»Ώβ€Œβ€Œβ€Œβ€β€Œβ€β€‹β€Œβ€Œο»Ώβ€Œβ€‹β€Œο»Ώβ€Œβ€Œβ€Œβ€β€Œβ€β€‹ο»Ώβ€Œβ€β€Œβ€Œβ€Œβ€Œβ€Œβ€ο»Ώβ€Œβ€Œβ€Œβ€‹β€Œβ€Œο»Ώβ€Œβ€β€Œο»Ώβ€Œβ€Œβ€Œβ€‹ο»Ώο»Ώβ€Œβ€ο»Ώβ€‹β€Œβ€β€Œβ€β€Œο»Ώβ€β€β€‹ο»Ώβ€Œβ€‹β€Œβ€ο»Ώβ€β€Œβ€‹β€Œο»Ώβ€Œβ€‹ο»Ώο»Ώβ€‹ο»Ώβ€ο»Ώβ€Œο»Ώβ€Œβ€‹β€Œο»Ώβ€β€Œβ€Œο»Ώβ€‹β€‹β€Œβ€β€Œβ€Œβ€‹ο»Ώο»Ώβ€Œβ€Œβ€β€‹β€β€Œβ€ο»Ώβ€‹β€Œβ€ο»Ώο»Ώβ€Œβ€β€Œο»Ώβ€‹ο»Ώβ€ο»Ώβ€Œο»Ώβ€‹β€‹β€Œβ€β€‹β€Œβ€Œο»Ώβ€Œβ€‹β€Œβ€β€β€‹β€‹ο»Ώο»Ώβ€Œβ€Œο»Ώβ€‹β€‹β€Œβ€β€‹β€Œβ€Œβ€β€Œο»Ώβ€Œβ€β€Œβ€Œβ€Œβ€‹β€‹β€β€Œο»Ώβ€Œβ€Œβ€Œβ€β€β€Œβ€Œβ€ο»Ώβ€‹β€Œβ€β€Œβ€‹β€Œβ€β€Œβ€Œβ€Œο»Ώβ€‹β€β€‹β€β€Œβ€Œβ€‹ο»Ώβ€Œβ€Œβ€Œβ€‹β€‹β€β€Œβ€Œο»Ώο»Ώβ€Œβ€β€ο»Ώβ€Œβ€β€Œβ€Œβ€Œο»Ώβ€β€Œβ€‹β€β€Œβ€Œβ€‹ο»Ώβ€‹ο»Ώβ€Œβ€‹β€Œβ€‹β€‹β€β€Œβ€Œβ€‹ο»Ώβ€‹ο»Ώβ€Œβ€‹β€Œβ€‹β€‹β€β€Œβ€Œβ€‹ο»Ώβ€‹β€β€‹ο»Ώβ€‹β€β€Œβ€‹β€β€β€‹ο»Ώβ€‹β€‹β€‹ο»Ώβ€Œο»Ώβ€Œο»Ώβ€β€β€‹β€ο»Ώβ€Œβ€Œβ€β€β€Œβ€Œβ€Œβ€‹β€β€Œβ€β€‹β€β€Œβ€ο»Ώβ€Œβ€Œβ€β€β€Œβ€Œβ€Œβ€‹β€‹β€Œβ€Œβ€Œβ€‹β€‹β€β€Œβ€Œβ€‹ο»Ώβ€‹β€β€‹ο»Ώβ€‹β€β€‹β€β€Œβ€Œβ€‹ο»Ώβ€Œβ€Œβ€Œβ€‹β€Œβ€‹β€‹β€ο»Ώβ€β€Œο»Ώβ€‹β€β€Œβ€β€β€Œβ€Œβ€β€‹ο»Ώβ€Œβ€β€β€‹β€Œβ€Œβ€Œβ€‹β€Œβ€β€Œβ€Œβ€Œο»Ώβ€β€‹β€Œο»Ώβ€Œβ€‹β€‹β€β€Œβ€Œβ€‹ο»Ώβ€Œβ€Œβ€Œβ€‹β€‹β€β€Œβ€Œο»Ώο»Ώβ€Œβ€β€ο»Ώβ€Œβ€β€Œβ€Œβ€Œο»Ώβ€β€Œβ€‹β€β€Œβ€Œβ€‹ο»Ώβ€‹ο»Ώβ€Œβ€‹β€Œβ€‹β€‹β€β€Œβ€Œβ€‹ο»Ώβ€‹ο»Ώβ€Œβ€‹β€Œβ€‹β€‹β€β€Œβ€Œβ€‹ο»Ώβ€‹β€β€‹ο»Ώβ€‹β€β€Œβ€‹β€‹β€Œβ€Œβ€β€β€‹β€Œβ€ο»Ώβ€β€‹ο»Ώβ€‹ο»Ώβ€‹ο»Ώβ€‹β€β€Œβ€Œβ€Œβ€Œβ€Œβ€Œβ€β€Œβ€Œβ€Œβ€β€β€Œβ€Œβ€Œβ€β€Œβ€‹β€Œβ€Œβ€Œβ€β€β€Œβ€Œβ€Œβ€Œο»Ώβ€‹β€β€Œβ€Œβ€‹ο»Ώβ€‹β€β€‹ο»Ώβ€‹β€β€‹β€β€Œβ€Œβ€‹ο»Ώβ€Œβ€Œβ€Œβ€‹β€Œβ€‹β€‹β€ο»Ώβ€β€Œβ€β€‹ο»Ώβ€Œβ€β€β€‹β€Œβ€β€β€Œβ€Œβ€ο»Ώβ€‹β€Œβ€β€Œβ€‹β€Œο»Ώβ€‹β€β€Œβ€β€Œβ€Œβ€Œβ€ο»Ώβ€β€‹β€β€Œβ€Œβ€‹ο»Ώβ€Œβ€Œβ€Œβ€‹β€‹β€β€Œβ€Œο»Ώο»Ώβ€Œβ€β€ο»Ώβ€Œβ€β€Œβ€Œβ€Œο»Ώβ€β€Œβ€‹β€β€Œβ€Œβ€‹ο»Ώβ€‹ο»Ώβ€Œβ€‹β€Œβ€‹β€‹β€β€Œβ€Œβ€‹ο»Ώβ€‹ο»Ώβ€Œβ€‹β€Œβ€‹β€‹β€β€Œβ€Œβ€‹ο»Ώβ€‹β€β€‹ο»Ώβ€‹β€β€‹ο»Ώβ€Œβ€Œβ€Œβ€‹β€Œο»Ώβ€Œο»Ώβ€β€β€‹ο»Ώβ€Œβ€β€Œβ€‹β€ο»Ώβ€Œβ€ο»Ώβ€Œβ€Œβ€‹ο»Ώβ€Œβ€Œο»Ώβ€‹β€β€Œο»Ώβ€‹β€β€Œβ€β€Œβ€Œβ€Œβ€β€ο»Ώβ€Œβ€β€Œβ€β€‹β€β€Œβ€Œβ€‹ο»Ώβ€‹β€β€‹ο»Ώβ€‹β€β€‹β€β€Œβ€Œβ€‹ο»Ώβ€Œβ€Œβ€Œβ€‹β€Œβ€‹β€‹β€ο»Ώβ€β€Œο»Ώβ€Œβ€‹β€Œβ€β€Œβ€Œβ€Œο»Ώβ€β€‹β€Œο»Ώβ€Œβ€‹β€‹ο»Ώο»Ώο»Ώβ€Œβ€β€‹β€β€Œβ€β€‹β€Œβ€Œο»Ώβ€‹ο»Ώβ€Œβ€β€Œβ€Œβ€Œβ€Œβ€Œβ€Œβ€Œο»Ώβ€‹β€β€Œβ€ο»Ώβ€‹β€‹ο»Ώο»Ώβ€Œβ€Œβ€β€β€‹β€Œο»Ώβ€Œβ€‹β€Œο»Ώβ€Œβ€‹β€Œο»Ώβ€‹β€‹β€Œο»Ώβ€‹ο»Ώβ€‹β€β€Œβ€Œβ€‹ο»Ώβ€‹ο»Ώβ€Œβ€‹β€‹β€Œβ€‹β€β€Œβ€Œβ€‹ο»Ώβ€‹β€β€Œβ€‹β€Œβ€β€‹β€β€Œβ€Œβ€‹ο»Ώβ€‹β€β€Œβ€‹β€Œβ€β€Œβ€β€β€Œβ€Œβ€ο»Ώβ€β€Œο»Ώβ€Œβ€‹β€Œβ€β€Œβ€Œβ€Œβ€ο»Ώβ€‹β€‹ο»Ώβ€Œβ€‹β€‹ο»Ώβ€Œο»Ώβ€‹ο»Ώβ€‹β€Œβ€‹β€ο»Ώβ€β€Œο»Ώβ€‹ο»Ώβ€Œβ€β€‹β€Œβ€Œβ€ο»Ώβ€β€Œβ€β€β€Œβ€Œο»Ώβ€Œβ€‹β€Œο»Ώβ€β€Œβ€‹β€ο»Ώβ€β€Œο»Ώβ€‹ο»Ώβ€Œο»Ώβ€Œβ€‹β€Œο»Ώβ€Œβ€Œβ€Œβ€β€Œβ€‹β€Œβ€β€β€Œβ€Œβ€ο»Ώο»Ώβ€‹β€β€Œβ€β€Œβ€β€β€Œβ€Œβ€β€Œβ€‹β€‹ο»Ώο»Ώβ€Œβ€Œβ€β€Œο»Ώβ€Œο»Ώβ€‹β€‹β€Œβ€β€ο»Ώβ€Œβ€Œβ€Œβ€β€Œβ€β€‹β€Œβ€Œο»Ώβ€Œβ€‹β€Œο»Ώβ€Œβ€Œβ€Œβ€β€Œβ€β€‹ο»Ώβ€Œβ€β€Œβ€Œβ€Œβ€Œβ€Œβ€ο»Ώβ€Œβ€Œβ€Œβ€‹β€Œβ€Œο»Ώβ€Œβ€β€Œο»Ώβ€Œβ€Œβ€Œβ€‹ο»Ώο»Ώβ€Œβ€ο»Ώβ€‹β€Œβ€β€Œβ€β€Œο»Ώβ€β€β€‹ο»Ώβ€Œβ€‹β€Œβ€ο»Ώβ€β€Œβ€‹β€Œο»Ώβ€Œβ€‹ο»Ώο»Ώβ€‹β€β€Œβ€β€Œο»Ώβ€Œβ€‹β€Œο»Ώβ€β€Œβ€Œο»Ώβ€‹β€‹β€Œβ€β€Œβ€Œβ€‹ο»Ώο»Ώβ€Œβ€Œβ€β€‹β€β€Œβ€ο»Ώβ€‹β€Œβ€ο»Ώο»Ώβ€Œβ€β€Œο»Ώβ€‹β€β€Œβ€β€Œο»Ώβ€‹β€‹β€Œβ€β€‹β€Œβ€Œο»Ώβ€Œβ€‹β€Œβ€β€β€‹β€‹ο»Ώο»Ώβ€Œβ€Œο»Ώβ€‹β€‹β€Œβ€β€‹β€Œβ€Œβ€β€Œο»Ώβ€Œβ€β€Œβ€Œβ€Œβ€‹β€‹β€β€Œο»Ώβ€Œβ€Œβ€Œβ€β€β€Œβ€Œβ€ο»Ώβ€‹β€Œβ€β€Œβ€‹β€Œβ€β€Œβ€Œβ€Œο»Ώβ€‹β€β€‹β€β€Œβ€Œβ€‹ο»Ώβ€Œβ€Œβ€Œβ€‹β€‹β€β€Œβ€Œο»Ώο»Ώβ€Œβ€β€ο»Ώβ€Œβ€β€Œβ€Œβ€Œο»Ώβ€β€Œβ€‹β€β€Œβ€Œβ€‹ο»Ώβ€‹ο»Ώβ€Œβ€‹β€Œβ€‹β€‹β€β€Œβ€Œβ€‹ο»Ώβ€‹ο»Ώβ€Œβ€‹β€Œβ€‹β€‹β€β€Œβ€Œβ€‹ο»Ώβ€‹β€β€‹ο»Ώβ€‹β€β€Œβ€‹β€β€β€‹ο»Ώβ€‹β€‹β€‹ο»Ώβ€Œο»Ώβ€Œο»Ώβ€β€β€‹β€ο»Ώβ€Œβ€Œβ€β€β€Œβ€Œβ€Œβ€‹β€β€Œβ€β€‹β€β€Œβ€ο»Ώβ€Œβ€Œβ€β€β€Œβ€Œβ€Œβ€‹β€‹β€Œβ€Œβ€Œβ€‹β€‹β€β€Œβ€Œβ€‹ο»Ώβ€‹β€β€‹ο»Ώβ€‹β€β€‹β€β€Œβ€Œβ€‹ο»Ώβ€Œβ€Œβ€Œβ€‹β€Œβ€‹β€‹β€ο»Ώβ€β€Œο»Ώβ€‹β€β€Œβ€β€β€Œβ€Œβ€β€‹ο»Ώβ€Œβ€β€β€‹β€Œβ€Œβ€Œβ€‹β€Œβ€β€Œβ€Œβ€Œο»Ώβ€β€‹β€Œο»Ώβ€Œβ€‹β€‹β€β€Œβ€Œβ€‹ο»Ώβ€Œβ€Œβ€Œβ€‹β€‹β€β€Œβ€Œο»Ώο»Ώβ€Œβ€β€ο»Ώβ€Œβ€β€Œβ€Œβ€Œο»Ώβ€β€Œβ€‹β€β€Œβ€Œβ€‹ο»Ώβ€‹ο»Ώβ€Œβ€‹β€Œβ€‹β€‹β€β€Œβ€Œβ€‹ο»Ώβ€‹ο»Ώβ€Œβ€‹β€Œβ€‹β€‹β€β€Œβ€Œβ€‹ο»Ώβ€‹β€β€‹ο»Ώβ€‹β€β€Œβ€‹β€‹β€Œβ€Œβ€β€β€‹β€Œβ€ο»Ώβ€β€‹ο»Ώβ€‹ο»Ώβ€‹ο»Ώβ€‹β€β€Œβ€Œβ€Œβ€Œβ€Œβ€Œβ€β€Œβ€Œβ€Œβ€β€β€Œβ€Œβ€Œβ€β€Œβ€‹β€Œβ€Œβ€Œβ€β€β€Œβ€Œβ€Œβ€Œο»Ώβ€‹β€β€Œβ€Œβ€‹ο»Ώβ€‹β€β€‹ο»Ώβ€‹β€β€‹β€β€Œβ€Œβ€‹ο»Ώβ€Œβ€Œβ€Œβ€‹β€Œβ€‹β€‹β€ο»Ώβ€β€Œβ€β€‹ο»Ώβ€Œβ€β€β€‹β€Œβ€β€β€Œβ€Œβ€ο»Ώβ€‹β€Œβ€β€Œβ€‹β€Œο»Ώβ€‹β€β€Œβ€β€Œβ€Œβ€Œβ€ο»Ώβ€β€‹β€β€Œβ€Œβ€‹ο»Ώβ€Œβ€Œβ€Œβ€‹β€‹β€β€Œβ€Œο»Ώο»Ώβ€Œβ€β€ο»Ώβ€Œβ€β€Œβ€Œβ€Œο»Ώβ€β€Œβ€‹β€β€Œβ€Œβ€‹ο»Ώβ€‹ο»Ώβ€Œβ€‹β€Œβ€‹β€‹β€β€Œβ€Œβ€‹ο»Ώβ€‹ο»Ώβ€Œβ€‹β€Œβ€‹β€‹β€β€Œβ€Œβ€‹ο»Ώβ€‹β€β€‹ο»Ώβ€‹β€β€‹ο»Ώβ€Œβ€Œβ€Œβ€‹β€Œο»Ώβ€Œο»Ώβ€β€β€‹ο»Ώβ€Œβ€β€Œβ€‹β€ο»Ώβ€Œβ€ο»Ώβ€Œβ€Œβ€‹ο»Ώβ€Œβ€Œο»Ώβ€‹β€β€Œο»Ώβ€‹β€β€Œβ€β€Œβ€Œβ€Œβ€β€ο»Ώβ€Œβ€β€Œβ€β€‹β€β€Œβ€Œβ€‹ο»Ώβ€‹β€β€‹ο»Ώβ€‹β€β€‹β€β€Œβ€Œβ€‹ο»Ώβ€Œβ€Œβ€Œβ€‹β€Œβ€‹β€‹β€ο»Ώβ€β€Œο»Ώβ€Œβ€‹β€Œβ€β€Œβ€Œβ€Œο»Ώβ€β€‹β€Œο»Ώβ€Œβ€‹β€‹β€β€Œβ€β€Œο»Ώβ€‹β€‹β€Œβ€β€Œβ€Œβ€Œο»Ώβ€‹β€β€Œο»Ώβ€‹ο»Ώβ€Œο»Ώβ€‹β€‹β€Œβ€β€Œβ€Œβ€Œβ€β€‹ο»Ώβ€Œο»Ώβ€Œβ€‹β€Œβ€β€β€Œβ€Œο»Ώβ€Œβ€β€Œβ€β€Œβ€Œβ€‹ο»Ώο»Ώβ€Œβ€Œο»Ώβ€‹β€‹β€Œο»Ώβ€Œβ€Œβ€Œβ€β€‹β€β€Œβ€ο»Ώβ€‹β€Œβ€β€β€Œβ€Œο»Ώβ€‹ο»Ώβ€Œβ€β€β€‹β€Œβ€β€Œβ€Œβ€Œβ€β€Œβ€‹β€‹β€β€‹β€β€Œο»Ώο»Ώβ€Œ

<span id="b443" class="dh yq gq gr yj b be yr ys ab yt">$ unzip -P 1_d0nt_w4nt_t0_p4ss_th3_butt3r_4nym0r3 out.zip
Archive: out.zip extracting: out/jeff.png</span>β€‹β€‹β€‹β€‹β€Œο»Ώβ€ο»Ώβ€‹β€β€‹β€β€Œβ€ο»Ώο»Ώβ€Œο»Ώβ€‹β€β€Œβ€β€β€Œβ€Œβ€β€Œο»Ώβ€Œβ€β€β€Œβ€Œβ€ο»Ώβ€β€‹β€β€‹β€β€‹ο»Ώβ€β€β€‹β€β€‹β€β€Œο»Ώβ€‹ο»Ώβ€Œβ€β€‹β€Œβ€Œβ€ο»Ώβ€β€Œβ€β€β€Œβ€Œο»Ώβ€Œβ€‹β€Œο»Ώβ€β€Œβ€‹β€ο»Ώβ€β€Œβ€β€β€Œβ€Œβ€ο»Ώο»Ώβ€‹β€β€‹β€β€‹β€ο»Ώβ€‹β€‹β€β€‹β€β€Œβ€β€β€‹β€Œο»Ώβ€‹β€β€Œβ€β€Œβ€Œβ€Œβ€β€Œβ€β€‹β€β€‹β€β€‹ο»Ώβ€β€β€‹β€β€‹β€β€Œβ€β€β€‹β€Œο»Ώβ€Œβ€‹β€Œο»Ώβ€Œβ€‹β€Œο»Ώβ€‹β€‹β€Œο»Ώβ€‹ο»Ώβ€‹ο»Ώβ€β€β€‹β€ο»Ώο»Ώβ€‹β€ο»Ώο»Ώβ€Œβ€β€β€Œβ€Œβ€ο»Ώβ€β€Œο»Ώβ€Œβ€‹β€Œβ€β€Œβ€Œβ€Œβ€ο»Ώβ€‹β€‹ο»Ώβ€Œβ€‹β€‹ο»Ώβ€Œο»Ώβ€‹ο»Ώβ€‹β€Œβ€‹β€ο»Ώβ€β€Œο»Ώβ€‹ο»Ώβ€Œβ€β€‹β€Œβ€Œβ€ο»Ώβ€β€Œβ€β€β€Œβ€Œο»Ώβ€Œβ€‹β€Œο»Ώβ€β€Œβ€‹β€ο»Ώβ€β€Œο»Ώβ€‹ο»Ώβ€Œο»Ώβ€Œβ€‹β€Œο»Ώβ€Œβ€Œβ€Œβ€β€Œβ€‹β€Œβ€β€β€Œβ€Œβ€ο»Ώο»Ώβ€‹β€ο»Ώο»Ώβ€Œβ€β€β€Œβ€Œβ€ο»Ώβ€β€Œο»Ώβ€Œβ€‹β€Œβ€β€Œβ€Œβ€Œβ€ο»Ώβ€β€Œο»Ώβ€Œβ€‹β€‹β€ο»Ώο»Ώβ€Œβ€β€Œβ€Œβ€Œβ€β€Œβ€‹β€Œβ€β€β€Œβ€Œο»Ώβ€Œβ€‹β€‹β€ο»Ώο»Ώβ€Œβ€ο»Ώβ€Œβ€Œβ€ο»Ώο»Ώβ€Œβ€β€Œβ€‹β€Œβ€β€Œβ€Œβ€‹ο»Ώο»Ώβ€Œβ€Œο»Ώβ€‹β€‹β€Œο»Ώβ€‹β€β€Œβ€β€Œβ€Œβ€Œο»Ώβ€‹ο»Ώβ€Œβ€β€Œβ€Œβ€Œβ€ο»Ώβ€β€Œο»Ώβ€Œβ€‹β€Œβ€β€‹β€Œβ€Œο»Ώβ€Œβ€‹β€Œβ€β€β€Œβ€Œβ€ο»Ώο»Ώβ€Œβ€ο»Ώβ€β€‹ο»Ώβ€ο»Ώβ€Œβ€β€β€Œβ€Œβ€β€Œβ€‹β€‹ο»Ώο»Ώβ€Œβ€Œβ€β€Œο»Ώβ€Œο»Ώβ€‹β€‹β€Œβ€β€ο»Ώβ€Œβ€Œβ€Œβ€β€Œβ€β€‹β€Œβ€Œο»Ώβ€Œβ€‹β€Œο»Ώβ€Œβ€Œβ€Œβ€β€Œβ€β€‹ο»Ώβ€Œβ€β€Œβ€Œβ€Œβ€Œβ€Œβ€ο»Ώβ€Œβ€Œβ€Œβ€‹β€Œβ€Œο»Ώβ€Œβ€β€Œο»Ώβ€Œβ€Œβ€Œβ€‹ο»Ώο»Ώβ€Œβ€ο»Ώβ€‹β€Œβ€β€Œβ€β€Œο»Ώβ€β€β€‹ο»Ώβ€Œβ€‹β€Œβ€ο»Ώβ€β€Œβ€‹β€Œο»Ώβ€Œβ€‹ο»Ώο»Ώβ€‹ο»Ώβ€ο»Ώβ€Œο»Ώβ€Œβ€‹β€Œο»Ώβ€β€Œβ€Œο»Ώβ€‹β€‹β€Œβ€β€Œβ€Œβ€‹ο»Ώο»Ώβ€Œβ€Œβ€β€‹β€β€Œβ€ο»Ώβ€‹β€Œβ€ο»Ώο»Ώβ€Œβ€β€Œο»Ώβ€‹ο»Ώβ€ο»Ώβ€Œο»Ώβ€‹β€‹β€Œβ€β€‹β€Œβ€Œο»Ώβ€Œβ€‹β€Œβ€β€β€‹β€‹ο»Ώο»Ώβ€Œβ€Œο»Ώβ€‹β€‹β€Œβ€β€‹β€Œβ€Œβ€β€Œο»Ώβ€Œβ€β€Œβ€Œβ€Œβ€‹β€‹β€β€Œο»Ώβ€Œβ€Œβ€Œβ€β€β€Œβ€Œβ€ο»Ώβ€‹β€Œβ€β€Œβ€‹β€Œβ€β€Œβ€Œβ€Œο»Ώβ€‹β€β€‹β€β€Œβ€Œβ€‹ο»Ώβ€Œβ€Œβ€Œβ€‹β€‹β€β€Œβ€Œο»Ώο»Ώβ€Œβ€β€ο»Ώβ€Œβ€β€Œβ€Œβ€Œο»Ώβ€β€Œβ€‹β€β€Œβ€Œβ€‹ο»Ώβ€‹ο»Ώβ€Œβ€‹β€Œβ€‹β€‹β€β€Œβ€Œβ€‹ο»Ώβ€‹ο»Ώβ€Œβ€‹β€Œβ€‹β€‹β€β€Œβ€Œβ€‹ο»Ώβ€‹β€β€‹ο»Ώβ€‹β€β€Œβ€‹β€β€β€‹ο»Ώβ€‹β€‹β€‹ο»Ώβ€Œο»Ώβ€Œο»Ώβ€β€β€‹β€ο»Ώβ€Œβ€Œβ€β€β€Œβ€Œβ€Œβ€‹β€β€Œβ€β€‹β€β€Œβ€ο»Ώβ€Œβ€Œβ€β€β€Œβ€Œβ€Œβ€‹β€‹β€Œβ€Œβ€Œβ€‹β€‹β€β€Œβ€Œβ€‹ο»Ώβ€‹β€β€‹ο»Ώβ€‹β€β€‹β€β€Œβ€Œβ€‹ο»Ώβ€Œβ€Œβ€Œβ€‹β€Œβ€‹β€‹β€ο»Ώβ€β€Œο»Ώβ€‹β€β€Œβ€β€β€Œβ€Œβ€β€‹ο»Ώβ€Œβ€β€β€‹β€Œβ€Œβ€Œβ€‹β€Œβ€β€Œβ€Œβ€Œο»Ώβ€β€‹β€Œο»Ώβ€Œβ€‹β€‹β€β€Œβ€Œβ€‹ο»Ώβ€Œβ€Œβ€Œβ€‹β€‹β€β€Œβ€Œο»Ώο»Ώβ€Œβ€β€ο»Ώβ€Œβ€β€Œβ€Œβ€Œο»Ώβ€β€Œβ€‹β€β€Œβ€Œβ€‹ο»Ώβ€‹ο»Ώβ€Œβ€‹β€Œβ€‹β€‹β€β€Œβ€Œβ€‹ο»Ώβ€‹ο»Ώβ€Œβ€‹β€Œβ€‹β€‹β€β€Œβ€Œβ€‹ο»Ώβ€‹β€β€‹ο»Ώβ€‹β€β€‹ο»Ώβ€‹β€Œβ€Œβ€Œβ€β€Œβ€Œβ€‹ο»Ώβ€β€Œβ€Œβ€‹β€β€Œβ€Œβ€‹β€β€Œο»Ώβ€β€‹β€Œβ€Œβ€‹β€β€‹ο»Ώβ€Œο»Ώβ€Œβ€β€‹β€Œβ€‹ο»Ώβ€β€‹β€Œβ€‹ο»Ώβ€Œβ€‹ο»Ώβ€‹β€Œβ€‹β€β€Œβ€Œβ€‹ο»Ώβ€‹β€β€‹ο»Ώβ€‹β€β€‹β€β€Œβ€Œβ€‹ο»Ώβ€Œβ€Œβ€Œβ€‹β€Œβ€‹β€‹β€ο»Ώβ€β€Œβ€β€‹ο»Ώβ€Œβ€β€β€‹β€Œβ€β€β€Œβ€Œβ€ο»Ώβ€‹β€Œβ€β€Œβ€‹β€Œο»Ώβ€‹β€β€Œβ€β€Œβ€Œβ€Œβ€ο»Ώβ€β€‹β€β€Œβ€Œβ€‹ο»Ώβ€Œβ€Œβ€Œβ€‹β€‹β€β€Œβ€Œο»Ώο»Ώβ€Œβ€β€ο»Ώβ€Œβ€β€Œβ€Œβ€Œο»Ώβ€β€Œβ€‹β€β€Œβ€Œβ€‹ο»Ώβ€‹ο»Ώβ€Œβ€‹β€Œβ€‹β€‹β€β€Œβ€Œβ€‹ο»Ώβ€‹ο»Ώβ€Œβ€‹β€Œβ€‹β€‹β€β€Œβ€Œβ€‹ο»Ώβ€‹β€β€‹ο»Ώβ€‹β€β€Œβ€β€‹β€Œβ€‹ο»Ώβ€β€Œβ€‹β€ο»Ώβ€Œβ€Œβ€‹β€Œο»Ώβ€Œβ€Œβ€Œο»Ώβ€Œβ€Œβ€‹β€β€Œο»Ώβ€Œβ€β€Œβ€β€‹β€Œβ€Œβ€Œβ€‹β€Œβ€Œβ€β€ο»Ώβ€Œο»Ώβ€‹β€‹β€‹ο»Ώβ€Œβ€‹β€‹β€β€Œβ€Œβ€‹ο»Ώβ€‹β€β€‹ο»Ώβ€‹β€β€‹β€β€Œβ€Œβ€‹ο»Ώβ€Œβ€Œβ€Œβ€‹β€Œβ€‹β€‹β€ο»Ώβ€β€Œο»Ώβ€Œβ€‹β€Œβ€β€Œβ€Œβ€Œο»Ώβ€β€‹β€Œο»Ώβ€Œβ€‹β€‹ο»Ώο»Ώο»Ώβ€Œβ€β€‹β€β€Œβ€β€‹β€Œβ€Œο»Ώβ€‹ο»Ώβ€Œβ€β€Œβ€Œβ€Œβ€Œβ€Œβ€Œβ€Œο»Ώβ€‹β€β€Œβ€ο»Ώβ€‹β€‹ο»Ώο»Ώβ€Œβ€Œβ€β€β€‹β€Œο»Ώβ€Œβ€‹β€Œο»Ώβ€Œβ€‹β€Œο»Ώβ€‹β€‹β€Œο»Ώβ€‹ο»Ώβ€‹β€β€Œβ€Œβ€‹ο»Ώβ€‹ο»Ώβ€Œβ€‹β€‹β€Œβ€‹β€β€Œβ€Œβ€‹ο»Ώβ€‹β€β€Œβ€‹β€Œβ€β€‹β€β€Œβ€Œβ€‹ο»Ώβ€‹β€β€Œβ€‹β€Œβ€β€Œβ€β€β€Œβ€Œβ€ο»Ώβ€β€Œο»Ώβ€Œβ€‹β€Œβ€β€Œβ€Œβ€Œβ€ο»Ώβ€‹β€‹ο»Ώβ€Œβ€‹β€‹ο»Ώβ€Œο»Ώβ€‹ο»Ώβ€‹β€Œβ€‹β€ο»Ώβ€β€Œο»Ώβ€‹ο»Ώβ€Œβ€β€‹β€Œβ€Œβ€ο»Ώβ€β€Œβ€β€β€Œβ€Œο»Ώβ€Œβ€‹β€Œο»Ώβ€β€Œβ€‹β€ο»Ώβ€β€Œο»Ώβ€‹ο»Ώβ€Œο»Ώβ€Œβ€‹β€Œο»Ώβ€Œβ€Œβ€Œβ€β€Œβ€‹β€Œβ€β€β€Œβ€Œβ€ο»Ώο»Ώβ€‹β€β€Œβ€β€Œβ€β€β€Œβ€Œβ€β€Œβ€‹β€‹ο»Ώο»Ώβ€Œβ€Œβ€β€Œο»Ώβ€Œο»Ώβ€‹β€‹β€Œβ€β€ο»Ώβ€Œβ€Œβ€Œβ€β€Œβ€β€‹β€Œβ€Œο»Ώβ€Œβ€‹β€Œο»Ώβ€Œβ€Œβ€Œβ€β€Œβ€β€‹ο»Ώβ€Œβ€β€Œβ€Œβ€Œβ€Œβ€Œβ€ο»Ώβ€Œβ€Œβ€Œβ€‹β€Œβ€Œο»Ώβ€Œβ€β€Œο»Ώβ€Œβ€Œβ€Œβ€‹ο»Ώο»Ώβ€Œβ€ο»Ώβ€‹β€Œβ€β€Œβ€β€Œο»Ώβ€β€β€‹ο»Ώβ€Œβ€‹β€Œβ€ο»Ώβ€β€Œβ€‹β€Œο»Ώβ€Œβ€‹ο»Ώο»Ώβ€‹β€β€Œβ€β€Œο»Ώβ€Œβ€‹β€Œο»Ώβ€β€Œβ€Œο»Ώβ€‹β€‹β€Œβ€β€Œβ€Œβ€‹ο»Ώο»Ώβ€Œβ€Œβ€β€‹β€β€Œβ€ο»Ώβ€‹β€Œβ€ο»Ώο»Ώβ€Œβ€β€Œο»Ώβ€‹β€β€Œβ€β€Œο»Ώβ€‹β€‹β€Œβ€β€‹β€Œβ€Œο»Ώβ€Œβ€‹β€Œβ€β€β€‹β€‹ο»Ώο»Ώβ€Œβ€Œο»Ώβ€‹β€‹β€Œβ€β€‹β€Œβ€Œβ€β€Œο»Ώβ€Œβ€β€Œβ€Œβ€Œβ€‹β€‹β€β€Œο»Ώβ€Œβ€Œβ€Œβ€β€β€Œβ€Œβ€ο»Ώβ€‹β€Œβ€β€Œβ€‹β€Œβ€β€Œβ€Œβ€Œο»Ώβ€‹β€β€‹β€β€Œβ€Œβ€‹ο»Ώβ€Œβ€Œβ€Œβ€‹β€‹β€β€Œβ€Œο»Ώο»Ώβ€Œβ€β€ο»Ώβ€Œβ€β€Œβ€Œβ€Œο»Ώβ€β€Œβ€‹β€β€Œβ€Œβ€‹ο»Ώβ€‹ο»Ώβ€Œβ€‹β€Œβ€‹β€‹β€β€Œβ€Œβ€‹ο»Ώβ€‹ο»Ώβ€Œβ€‹β€Œβ€‹β€‹β€β€Œβ€Œβ€‹ο»Ώβ€‹β€β€‹ο»Ώβ€‹β€β€Œβ€‹β€β€β€‹ο»Ώβ€‹β€‹β€‹ο»Ώβ€Œο»Ώβ€Œο»Ώβ€β€β€‹β€ο»Ώβ€Œβ€Œβ€β€β€Œβ€Œβ€Œβ€‹β€β€Œβ€β€‹β€β€Œβ€ο»Ώβ€Œβ€Œβ€β€β€Œβ€Œβ€Œβ€‹β€‹β€Œβ€Œβ€Œβ€‹β€‹β€β€Œβ€Œβ€‹ο»Ώβ€‹β€β€‹ο»Ώβ€‹β€β€‹β€β€Œβ€Œβ€‹ο»Ώβ€Œβ€Œβ€Œβ€‹β€Œβ€‹β€‹β€ο»Ώβ€β€Œο»Ώβ€‹β€β€Œβ€β€β€Œβ€Œβ€β€‹ο»Ώβ€Œβ€β€β€‹β€Œβ€Œβ€Œβ€‹β€Œβ€β€Œβ€Œβ€Œο»Ώβ€β€‹β€Œο»Ώβ€Œβ€‹β€‹β€β€Œβ€Œβ€‹ο»Ώβ€Œβ€Œβ€Œβ€‹β€‹β€β€Œβ€Œο»Ώο»Ώβ€Œβ€β€ο»Ώβ€Œβ€β€Œβ€Œβ€Œο»Ώβ€β€Œβ€‹β€β€Œβ€Œβ€‹ο»Ώβ€‹ο»Ώβ€Œβ€‹β€Œβ€‹β€‹β€β€Œβ€Œβ€‹ο»Ώβ€‹ο»Ώβ€Œβ€‹β€Œβ€‹β€‹β€β€Œβ€Œβ€‹ο»Ώβ€‹β€β€‹ο»Ώβ€‹β€β€‹ο»Ώβ€‹β€Œβ€Œβ€Œβ€β€Œβ€Œβ€‹ο»Ώβ€β€Œβ€Œβ€‹β€β€Œβ€Œβ€‹β€β€Œο»Ώβ€β€‹β€Œβ€Œβ€‹β€β€‹ο»Ώβ€Œο»Ώβ€Œβ€β€‹β€Œβ€‹ο»Ώβ€β€‹β€Œβ€‹ο»Ώβ€Œβ€‹ο»Ώβ€‹β€Œβ€‹β€β€Œβ€Œβ€‹ο»Ώβ€‹β€β€‹ο»Ώβ€‹β€β€‹β€β€Œβ€Œβ€‹ο»Ώβ€Œβ€Œβ€Œβ€‹β€Œβ€‹β€‹β€ο»Ώβ€β€Œβ€β€‹ο»Ώβ€Œβ€β€β€‹β€Œβ€β€β€Œβ€Œβ€ο»Ώβ€‹β€Œβ€β€Œβ€‹β€Œο»Ώβ€‹β€β€Œβ€β€Œβ€Œβ€Œβ€ο»Ώβ€β€‹β€β€Œβ€Œβ€‹ο»Ώβ€Œβ€Œβ€Œβ€‹β€‹β€β€Œβ€Œο»Ώο»Ώβ€Œβ€β€ο»Ώβ€Œβ€β€Œβ€Œβ€Œο»Ώβ€β€Œβ€‹β€β€Œβ€Œβ€‹ο»Ώβ€‹ο»Ώβ€Œβ€‹β€Œβ€‹β€‹β€β€Œβ€Œβ€‹ο»Ώβ€‹ο»Ώβ€Œβ€‹β€Œβ€‹β€‹β€β€Œβ€Œβ€‹ο»Ώβ€‹β€β€‹ο»Ώβ€‹β€β€Œβ€β€‹β€Œβ€‹ο»Ώβ€β€Œβ€‹β€ο»Ώβ€Œβ€Œβ€‹β€Œο»Ώβ€Œβ€Œβ€Œο»Ώβ€Œβ€Œβ€‹β€β€Œο»Ώβ€Œβ€β€Œβ€β€‹β€Œβ€Œβ€Œβ€‹β€Œβ€Œβ€β€ο»Ώβ€Œο»Ώβ€‹β€‹β€‹ο»Ώβ€Œβ€‹β€‹β€β€Œβ€Œβ€‹ο»Ώβ€‹β€β€‹ο»Ώβ€‹β€β€‹β€β€Œβ€Œβ€‹ο»Ώβ€Œβ€Œβ€Œβ€‹β€Œβ€‹β€‹β€ο»Ώβ€β€Œο»Ώβ€Œβ€‹β€Œβ€β€Œβ€Œβ€Œο»Ώβ€β€‹β€Œο»Ώβ€Œβ€‹β€‹β€β€Œβ€β€Œο»Ώβ€‹β€‹β€Œβ€β€Œβ€Œβ€Œο»Ώβ€‹β€β€Œο»Ώβ€‹ο»Ώβ€Œο»Ώβ€‹β€‹β€Œβ€β€Œβ€Œβ€Œβ€β€‹ο»Ώβ€Œο»Ώβ€Œβ€‹β€Œβ€β€β€Œβ€Œο»Ώβ€Œβ€β€Œβ€β€Œβ€Œβ€‹ο»Ώο»Ώβ€Œβ€Œο»Ώβ€‹β€‹β€Œο»Ώβ€Œβ€Œβ€Œβ€β€‹β€β€Œβ€ο»Ώβ€‹β€Œβ€β€β€Œβ€Œο»Ώβ€‹ο»Ώβ€Œβ€β€β€‹β€Œβ€β€Œβ€Œβ€Œβ€β€Œβ€‹β€‹β€β€‹β€β€Œο»Ώο»Ώβ€Œ

PART 7 β€” JEFFβ€‹β€‹β€‹β€‹β€Œο»Ώβ€ο»Ώβ€‹β€β€‹β€β€Œβ€ο»Ώο»Ώβ€Œο»Ώβ€‹β€β€Œβ€β€β€Œβ€Œβ€β€Œο»Ώβ€Œβ€β€β€Œβ€Œβ€ο»Ώβ€β€‹β€β€‹β€β€‹ο»Ώβ€β€β€‹β€β€‹β€β€Œο»Ώβ€‹ο»Ώβ€Œβ€β€‹β€Œβ€Œβ€ο»Ώβ€β€Œβ€β€β€Œβ€Œο»Ώβ€Œβ€‹β€Œο»Ώβ€β€Œβ€‹β€ο»Ώβ€β€Œβ€β€β€Œβ€Œβ€ο»Ώο»Ώβ€‹β€β€‹β€β€‹β€ο»Ώβ€‹β€‹β€β€‹β€β€Œβ€β€β€‹β€Œο»Ώβ€‹β€β€Œβ€β€Œβ€Œβ€Œβ€β€Œβ€β€‹β€β€‹β€β€‹ο»Ώβ€β€β€‹β€β€‹β€β€Œβ€β€β€‹β€Œο»Ώβ€Œβ€‹β€Œο»Ώβ€Œβ€‹β€Œο»Ώβ€‹β€‹β€Œο»Ώβ€‹ο»Ώβ€‹ο»Ώβ€β€β€‹β€ο»Ώο»Ώβ€‹β€ο»Ώο»Ώβ€Œβ€β€β€Œβ€Œβ€ο»Ώβ€β€Œο»Ώβ€Œβ€‹β€Œβ€β€Œβ€Œβ€Œβ€ο»Ώβ€‹β€‹ο»Ώβ€Œβ€‹β€‹ο»Ώβ€Œο»Ώβ€‹ο»Ώβ€‹β€Œβ€‹β€ο»Ώβ€β€Œο»Ώβ€‹ο»Ώβ€Œβ€β€‹β€Œβ€Œβ€ο»Ώβ€β€Œβ€β€β€Œβ€Œο»Ώβ€Œβ€‹β€Œο»Ώβ€β€Œβ€‹β€ο»Ώβ€β€Œο»Ώβ€‹ο»Ώβ€Œο»Ώβ€Œβ€‹β€Œο»Ώβ€Œβ€Œβ€Œβ€β€Œβ€‹β€Œβ€β€β€Œβ€Œβ€ο»Ώο»Ώβ€‹β€ο»Ώο»Ώβ€Œβ€β€β€Œβ€Œβ€ο»Ώβ€β€Œο»Ώβ€Œβ€‹β€Œβ€β€Œβ€Œβ€Œβ€ο»Ώβ€β€Œο»Ώβ€Œβ€‹β€‹β€ο»Ώο»Ώβ€Œβ€β€Œβ€Œβ€Œβ€β€Œβ€‹β€Œβ€β€β€Œβ€Œο»Ώβ€Œβ€‹β€‹β€ο»Ώο»Ώβ€Œβ€ο»Ώβ€Œβ€Œβ€ο»Ώο»Ώβ€Œβ€β€Œβ€‹β€Œβ€β€Œβ€Œβ€‹ο»Ώο»Ώβ€Œβ€Œο»Ώβ€‹β€‹β€Œο»Ώβ€‹β€β€Œβ€β€Œβ€Œβ€Œο»Ώβ€‹ο»Ώβ€Œβ€β€Œβ€Œβ€Œβ€ο»Ώβ€β€Œο»Ώβ€Œβ€‹β€Œβ€β€‹β€Œβ€Œο»Ώβ€Œβ€‹β€Œβ€β€β€Œβ€Œβ€ο»Ώο»Ώβ€Œβ€ο»Ώβ€β€‹ο»Ώβ€ο»Ώβ€Œβ€β€β€Œβ€Œβ€β€Œβ€‹β€‹ο»Ώο»Ώβ€Œβ€Œβ€β€Œο»Ώβ€Œο»Ώβ€‹β€‹β€Œβ€β€ο»Ώβ€Œβ€Œβ€Œβ€β€Œβ€β€‹β€Œβ€Œο»Ώβ€Œβ€‹β€Œο»Ώβ€Œβ€Œβ€Œβ€β€Œβ€β€‹ο»Ώβ€Œβ€β€Œβ€Œβ€Œβ€Œβ€Œβ€ο»Ώβ€Œβ€Œβ€Œβ€‹β€Œβ€Œο»Ώβ€Œβ€β€Œο»Ώβ€Œβ€Œβ€Œβ€‹ο»Ώο»Ώβ€Œβ€ο»Ώβ€‹β€Œβ€β€Œβ€β€Œο»Ώβ€β€β€‹ο»Ώβ€Œβ€‹β€Œβ€ο»Ώβ€β€Œβ€‹β€Œο»Ώβ€Œβ€‹ο»Ώο»Ώβ€‹ο»Ώβ€ο»Ώβ€Œο»Ώβ€Œβ€‹β€Œο»Ώβ€β€Œβ€Œο»Ώβ€‹β€‹β€Œβ€β€Œβ€Œβ€‹ο»Ώο»Ώβ€Œβ€Œβ€β€‹β€β€Œβ€ο»Ώβ€‹β€Œβ€ο»Ώο»Ώβ€Œβ€β€Œο»Ώβ€‹ο»Ώβ€ο»Ώβ€Œο»Ώβ€‹β€‹β€Œβ€β€‹β€Œβ€Œο»Ώβ€Œβ€‹β€Œβ€β€β€‹β€‹ο»Ώο»Ώβ€Œβ€Œο»Ώβ€‹β€‹β€Œβ€β€‹β€Œβ€Œβ€β€Œο»Ώβ€Œβ€β€Œβ€Œβ€Œβ€‹β€‹β€β€Œο»Ώβ€Œβ€Œβ€Œβ€β€β€Œβ€Œβ€ο»Ώβ€‹β€Œβ€β€Œβ€‹β€Œβ€β€Œβ€Œβ€Œο»Ώβ€‹β€β€‹β€β€Œβ€Œβ€‹ο»Ώβ€Œβ€Œβ€Œβ€‹β€‹β€β€Œβ€Œο»Ώο»Ώβ€Œβ€β€ο»Ώβ€Œβ€β€Œβ€Œβ€Œο»Ώβ€β€Œβ€‹β€β€Œβ€Œβ€‹ο»Ώβ€‹ο»Ώβ€Œβ€‹β€Œβ€‹β€‹β€β€Œβ€Œβ€‹ο»Ώβ€‹ο»Ώβ€Œβ€‹β€Œβ€‹β€‹β€β€Œβ€Œβ€‹ο»Ώβ€‹β€β€‹ο»Ώβ€‹β€β€Œβ€‹β€β€β€‹ο»Ώβ€‹β€‹β€‹ο»Ώβ€Œο»Ώβ€Œο»Ώβ€β€β€‹β€ο»Ώβ€Œβ€Œβ€β€β€Œβ€Œβ€Œβ€‹β€β€Œβ€β€‹β€β€Œβ€ο»Ώβ€Œβ€Œβ€β€β€Œβ€Œβ€Œβ€‹β€‹β€Œβ€Œβ€Œβ€‹β€‹β€β€Œβ€Œβ€‹ο»Ώβ€‹β€β€‹ο»Ώβ€‹β€β€‹β€β€Œβ€Œβ€‹ο»Ώβ€Œβ€Œβ€Œβ€‹β€Œβ€‹β€‹β€ο»Ώβ€β€Œο»Ώβ€‹β€β€Œβ€β€β€Œβ€Œβ€β€‹ο»Ώβ€Œβ€β€β€‹β€Œβ€Œβ€Œβ€‹β€Œβ€β€Œβ€Œβ€Œο»Ώβ€β€‹β€Œο»Ώβ€Œβ€‹β€‹β€β€Œβ€Œβ€‹ο»Ώβ€Œβ€Œβ€Œβ€‹β€‹β€β€Œβ€Œο»Ώο»Ώβ€Œβ€β€ο»Ώβ€Œβ€β€Œβ€Œβ€Œο»Ώβ€β€Œβ€‹β€β€Œβ€Œβ€‹ο»Ώβ€‹ο»Ώβ€Œβ€‹β€Œβ€‹β€‹β€β€Œβ€Œβ€‹ο»Ώβ€‹ο»Ώβ€Œβ€‹β€Œβ€‹β€‹β€β€Œβ€Œβ€‹ο»Ώβ€‹β€β€‹ο»Ώβ€‹β€β€Œβ€‹β€‹β€β€Œο»Ώβ€Œβ€β€Œο»Ώβ€‹β€β€‹ο»Ώβ€‹β€β€Œβ€β€Œβ€Œβ€Œβ€ο»Ώβ€Œβ€Œβ€Œβ€β€β€Œβ€Œβ€‹ο»Ώβ€Œβ€β€‹β€β€Œβ€‹ο»Ώβ€‹β€Œβ€Œβ€β€‹β€Œβ€Œβ€β€β€‹β€β€Œβ€Œβ€‹ο»Ώβ€‹β€β€‹ο»Ώβ€‹β€β€‹β€β€Œβ€Œβ€‹ο»Ώβ€Œβ€Œβ€Œβ€‹β€Œβ€‹β€‹β€ο»Ώβ€β€Œβ€β€‹ο»Ώβ€Œβ€β€β€‹β€Œβ€β€β€Œβ€Œβ€ο»Ώβ€‹β€Œβ€β€Œβ€‹β€Œο»Ώβ€‹β€β€Œβ€β€Œβ€Œβ€Œβ€ο»Ώβ€β€‹β€β€Œβ€Œβ€‹ο»Ώβ€Œβ€Œβ€Œβ€‹β€‹β€β€Œβ€Œο»Ώο»Ώβ€Œβ€β€ο»Ώβ€Œβ€β€Œβ€Œβ€Œο»Ώβ€β€Œβ€‹β€β€Œβ€Œβ€‹ο»Ώβ€‹ο»Ώβ€Œβ€‹β€Œβ€‹β€‹β€β€Œβ€Œβ€‹ο»Ώβ€‹ο»Ώβ€Œβ€‹β€Œβ€‹β€‹β€β€Œβ€Œβ€‹ο»Ώβ€‹β€β€‹ο»Ώβ€‹β€β€Œβ€β€β€Œβ€Œβ€Œβ€‹β€Œβ€Œβ€Œβ€‹β€Œβ€Œο»Ώβ€‹ο»Ώβ€Œβ€Œβ€Œβ€β€Œβ€β€‹β€Œβ€‹ο»Ώβ€‹ο»Ώβ€Œβ€Œβ€Œο»Ώβ€Œβ€Œβ€Œβ€Œβ€Œο»Ώβ€‹β€β€‹β€ο»Ώβ€Œβ€Œβ€β€β€Œβ€‹β€β€Œβ€Œβ€‹ο»Ώβ€‹β€β€‹ο»Ώβ€‹β€β€‹β€β€Œβ€Œβ€‹ο»Ώβ€Œβ€Œβ€Œβ€‹β€Œβ€‹β€‹β€ο»Ώβ€β€Œο»Ώβ€Œβ€‹β€Œβ€β€Œβ€Œβ€Œο»Ώβ€β€‹β€Œο»Ώβ€Œβ€‹β€‹ο»Ώο»Ώο»Ώβ€Œβ€β€‹β€β€Œβ€β€‹β€Œβ€Œο»Ώβ€‹ο»Ώβ€Œβ€β€Œβ€Œβ€Œβ€Œβ€Œβ€Œβ€Œο»Ώβ€‹β€β€Œβ€ο»Ώβ€‹β€‹ο»Ώο»Ώβ€Œβ€Œβ€β€β€‹β€Œο»Ώβ€Œβ€‹β€Œο»Ώβ€Œβ€‹β€Œο»Ώβ€‹β€‹β€Œο»Ώβ€‹ο»Ώβ€‹β€β€Œβ€Œβ€‹ο»Ώβ€‹ο»Ώβ€Œβ€‹β€‹β€Œβ€‹β€β€Œβ€Œβ€‹ο»Ώβ€‹β€β€Œβ€‹β€Œβ€β€‹β€β€Œβ€Œβ€‹ο»Ώβ€‹β€β€Œβ€‹β€Œβ€β€Œβ€β€β€Œβ€Œβ€ο»Ώβ€β€Œο»Ώβ€Œβ€‹β€Œβ€β€Œβ€Œβ€Œβ€ο»Ώβ€‹β€‹ο»Ώβ€Œβ€‹β€‹ο»Ώβ€Œο»Ώβ€‹ο»Ώβ€‹β€Œβ€‹β€ο»Ώβ€β€Œο»Ώβ€‹ο»Ώβ€Œβ€β€‹β€Œβ€Œβ€ο»Ώβ€β€Œβ€β€β€Œβ€Œο»Ώβ€Œβ€‹β€Œο»Ώβ€β€Œβ€‹β€ο»Ώβ€β€Œο»Ώβ€‹ο»Ώβ€Œο»Ώβ€Œβ€‹β€Œο»Ώβ€Œβ€Œβ€Œβ€β€Œβ€‹β€Œβ€β€β€Œβ€Œβ€ο»Ώο»Ώβ€‹β€β€Œβ€β€Œβ€β€β€Œβ€Œβ€β€Œβ€‹β€‹ο»Ώο»Ώβ€Œβ€Œβ€β€Œο»Ώβ€Œο»Ώβ€‹β€‹β€Œβ€β€ο»Ώβ€Œβ€Œβ€Œβ€β€Œβ€β€‹β€Œβ€Œο»Ώβ€Œβ€‹β€Œο»Ώβ€Œβ€Œβ€Œβ€β€Œβ€β€‹ο»Ώβ€Œβ€β€Œβ€Œβ€Œβ€Œβ€Œβ€ο»Ώβ€Œβ€Œβ€Œβ€‹β€Œβ€Œο»Ώβ€Œβ€β€Œο»Ώβ€Œβ€Œβ€Œβ€‹ο»Ώο»Ώβ€Œβ€ο»Ώβ€‹β€Œβ€β€Œβ€β€Œο»Ώβ€β€β€‹ο»Ώβ€Œβ€‹β€Œβ€ο»Ώβ€β€Œβ€‹β€Œο»Ώβ€Œβ€‹ο»Ώο»Ώβ€‹β€β€Œβ€β€Œο»Ώβ€Œβ€‹β€Œο»Ώβ€β€Œβ€Œο»Ώβ€‹β€‹β€Œβ€β€Œβ€Œβ€‹ο»Ώο»Ώβ€Œβ€Œβ€β€‹β€β€Œβ€ο»Ώβ€‹β€Œβ€ο»Ώο»Ώβ€Œβ€β€Œο»Ώβ€‹β€β€Œβ€β€Œο»Ώβ€‹β€‹β€Œβ€β€‹β€Œβ€Œο»Ώβ€Œβ€‹β€Œβ€β€β€‹β€‹ο»Ώο»Ώβ€Œβ€Œο»Ώβ€‹β€‹β€Œβ€β€‹β€Œβ€Œβ€β€Œο»Ώβ€Œβ€β€Œβ€Œβ€Œβ€‹β€‹β€β€Œο»Ώβ€Œβ€Œβ€Œβ€β€β€Œβ€Œβ€ο»Ώβ€‹β€Œβ€β€Œβ€‹β€Œβ€β€Œβ€Œβ€Œο»Ώβ€‹β€β€‹β€β€Œβ€Œβ€‹ο»Ώβ€Œβ€Œβ€Œβ€‹β€‹β€β€Œβ€Œο»Ώο»Ώβ€Œβ€β€ο»Ώβ€Œβ€β€Œβ€Œβ€Œο»Ώβ€β€Œβ€‹β€β€Œβ€Œβ€‹ο»Ώβ€‹ο»Ώβ€Œβ€‹β€Œβ€‹β€‹β€β€Œβ€Œβ€‹ο»Ώβ€‹ο»Ώβ€Œβ€‹β€Œβ€‹β€‹β€β€Œβ€Œβ€‹ο»Ώβ€‹β€β€‹ο»Ώβ€‹β€β€Œβ€‹β€β€β€‹ο»Ώβ€‹β€‹β€‹ο»Ώβ€Œο»Ώβ€Œο»Ώβ€β€β€‹β€ο»Ώβ€Œβ€Œβ€β€β€Œβ€Œβ€Œβ€‹β€β€Œβ€β€‹β€β€Œβ€ο»Ώβ€Œβ€Œβ€β€β€Œβ€Œβ€Œβ€‹β€‹β€Œβ€Œβ€Œβ€‹β€‹β€β€Œβ€Œβ€‹ο»Ώβ€‹β€β€‹ο»Ώβ€‹β€β€‹β€β€Œβ€Œβ€‹ο»Ώβ€Œβ€Œβ€Œβ€‹β€Œβ€‹β€‹β€ο»Ώβ€β€Œο»Ώβ€‹β€β€Œβ€β€β€Œβ€Œβ€β€‹ο»Ώβ€Œβ€β€β€‹β€Œβ€Œβ€Œβ€‹β€Œβ€β€Œβ€Œβ€Œο»Ώβ€β€‹β€Œο»Ώβ€Œβ€‹β€‹β€β€Œβ€Œβ€‹ο»Ώβ€Œβ€Œβ€Œβ€‹β€‹β€β€Œβ€Œο»Ώο»Ώβ€Œβ€β€ο»Ώβ€Œβ€β€Œβ€Œβ€Œο»Ώβ€β€Œβ€‹β€β€Œβ€Œβ€‹ο»Ώβ€‹ο»Ώβ€Œβ€‹β€Œβ€‹β€‹β€β€Œβ€Œβ€‹ο»Ώβ€‹ο»Ώβ€Œβ€‹β€Œβ€‹β€‹β€β€Œβ€Œβ€‹ο»Ώβ€‹β€β€‹ο»Ώβ€‹β€β€Œβ€‹β€‹β€β€Œο»Ώβ€Œβ€β€Œο»Ώβ€‹β€β€‹ο»Ώβ€‹β€β€Œβ€β€Œβ€Œβ€Œβ€ο»Ώβ€Œβ€Œβ€Œβ€β€β€Œβ€Œβ€‹ο»Ώβ€Œβ€β€‹β€β€Œβ€‹ο»Ώβ€‹β€Œβ€Œβ€β€‹β€Œβ€Œβ€β€β€‹β€β€Œβ€Œβ€‹ο»Ώβ€‹β€β€‹ο»Ώβ€‹β€β€‹β€β€Œβ€Œβ€‹ο»Ώβ€Œβ€Œβ€Œβ€‹β€Œβ€‹β€‹β€ο»Ώβ€β€Œβ€β€‹ο»Ώβ€Œβ€β€β€‹β€Œβ€β€β€Œβ€Œβ€ο»Ώβ€‹β€Œβ€β€Œβ€‹β€Œο»Ώβ€‹β€β€Œβ€β€Œβ€Œβ€Œβ€ο»Ώβ€β€‹β€β€Œβ€Œβ€‹ο»Ώβ€Œβ€Œβ€Œβ€‹β€‹β€β€Œβ€Œο»Ώο»Ώβ€Œβ€β€ο»Ώβ€Œβ€β€Œβ€Œβ€Œο»Ώβ€β€Œβ€‹β€β€Œβ€Œβ€‹ο»Ώβ€‹ο»Ώβ€Œβ€‹β€Œβ€‹β€‹β€β€Œβ€Œβ€‹ο»Ώβ€‹ο»Ώβ€Œβ€‹β€Œβ€‹β€‹β€β€Œβ€Œβ€‹ο»Ώβ€‹β€β€‹ο»Ώβ€‹β€β€Œβ€β€β€Œβ€Œβ€Œβ€‹β€Œβ€Œβ€Œβ€‹β€Œβ€Œο»Ώβ€‹ο»Ώβ€Œβ€Œβ€Œβ€β€Œβ€β€‹β€Œβ€‹ο»Ώβ€‹ο»Ώβ€Œβ€Œβ€Œο»Ώβ€Œβ€Œβ€Œβ€Œβ€Œο»Ώβ€‹β€β€‹β€ο»Ώβ€Œβ€Œβ€β€β€Œβ€‹β€β€Œβ€Œβ€‹ο»Ώβ€‹β€β€‹ο»Ώβ€‹β€β€‹β€β€Œβ€Œβ€‹ο»Ώβ€Œβ€Œβ€Œβ€‹β€Œβ€‹β€‹β€ο»Ώβ€β€Œο»Ώβ€Œβ€‹β€Œβ€β€Œβ€Œβ€Œο»Ώβ€β€‹β€Œο»Ώβ€Œβ€‹β€‹β€β€Œβ€β€Œο»Ώβ€‹β€‹β€Œβ€β€Œβ€Œβ€Œο»Ώβ€‹β€β€Œο»Ώβ€‹ο»Ώβ€Œο»Ώβ€‹β€‹β€Œβ€β€Œβ€Œβ€Œβ€β€‹ο»Ώβ€Œο»Ώβ€Œβ€‹β€Œβ€β€β€Œβ€Œο»Ώβ€Œβ€β€Œβ€β€Œβ€Œβ€‹ο»Ώο»Ώβ€Œβ€Œο»Ώβ€‹β€‹β€Œο»Ώβ€Œβ€Œβ€Œβ€β€‹β€β€Œβ€ο»Ώβ€‹β€Œβ€β€β€Œβ€Œο»Ώβ€‹ο»Ώβ€Œβ€β€β€‹β€Œβ€β€Œβ€Œβ€Œβ€β€Œβ€‹β€‹β€β€‹β€β€Œο»Ώο»Ώβ€Œ

The extracted zip archive from part 6 contains an image, β€‹β€‹β€‹β€‹β€Œο»Ώβ€ο»Ώβ€‹β€β€‹β€β€Œβ€ο»Ώο»Ώβ€Œο»Ώβ€‹β€β€Œβ€β€β€Œβ€Œβ€β€Œο»Ώβ€Œβ€β€β€Œβ€Œβ€ο»Ώβ€β€‹β€β€‹β€β€‹ο»Ώβ€β€β€‹β€β€‹β€β€Œο»Ώβ€‹ο»Ώβ€Œβ€β€‹β€Œβ€Œβ€ο»Ώβ€β€Œβ€β€β€Œβ€Œο»Ώβ€Œβ€‹β€Œο»Ώβ€β€Œβ€‹β€ο»Ώβ€β€Œβ€β€β€Œβ€Œβ€ο»Ώο»Ώβ€‹β€β€‹β€β€‹β€ο»Ώβ€‹β€‹β€β€‹β€β€Œβ€β€β€‹β€Œο»Ώβ€‹β€β€Œβ€β€Œβ€Œβ€Œβ€β€Œβ€β€‹β€β€‹β€β€‹ο»Ώβ€β€β€‹β€β€‹β€β€Œβ€β€β€‹β€Œο»Ώβ€Œβ€‹β€Œο»Ώβ€Œβ€‹β€Œο»Ώβ€‹β€‹β€Œο»Ώβ€‹ο»Ώβ€‹ο»Ώβ€β€β€‹β€ο»Ώο»Ώβ€‹β€ο»Ώο»Ώβ€Œβ€β€β€Œβ€Œβ€ο»Ώβ€β€Œο»Ώβ€Œβ€‹β€Œβ€β€Œβ€Œβ€Œβ€ο»Ώβ€‹β€‹ο»Ώβ€Œβ€‹β€‹ο»Ώβ€Œο»Ώβ€‹ο»Ώβ€‹β€Œβ€‹β€ο»Ώβ€β€Œο»Ώβ€‹ο»Ώβ€Œβ€β€‹β€Œβ€Œβ€ο»Ώβ€β€Œβ€β€β€Œβ€Œο»Ώβ€Œβ€‹β€Œο»Ώβ€β€Œβ€‹β€ο»Ώβ€β€Œο»Ώβ€‹ο»Ώβ€Œο»Ώβ€Œβ€‹β€Œο»Ώβ€Œβ€Œβ€Œβ€β€Œβ€‹β€Œβ€β€β€Œβ€Œβ€ο»Ώο»Ώβ€‹β€ο»Ώο»Ώβ€Œβ€β€β€Œβ€Œβ€ο»Ώβ€β€Œο»Ώβ€Œβ€‹β€Œβ€β€Œβ€Œβ€Œβ€ο»Ώβ€β€Œο»Ώβ€Œβ€‹β€‹β€ο»Ώο»Ώβ€Œβ€β€Œβ€Œβ€Œβ€β€Œβ€‹β€Œβ€β€β€Œβ€Œο»Ώβ€Œβ€‹β€‹β€ο»Ώο»Ώβ€Œβ€ο»Ώβ€Œβ€Œβ€ο»Ώο»Ώβ€Œβ€β€Œβ€‹β€Œβ€β€Œβ€Œβ€‹ο»Ώο»Ώβ€Œβ€Œο»Ώβ€‹β€‹β€Œο»Ώβ€‹β€β€Œβ€β€Œβ€Œβ€Œο»Ώβ€‹ο»Ώβ€Œβ€β€Œβ€Œβ€Œβ€ο»Ώβ€β€Œο»Ώβ€Œβ€‹β€Œβ€β€‹β€Œβ€Œο»Ώβ€Œβ€‹β€Œβ€β€β€Œβ€Œβ€ο»Ώο»Ώβ€Œβ€ο»Ώβ€β€‹ο»Ώβ€ο»Ώβ€Œβ€β€β€Œβ€Œβ€β€Œβ€‹β€‹ο»Ώο»Ώβ€Œβ€Œβ€β€Œο»Ώβ€Œο»Ώβ€‹β€‹β€Œβ€β€ο»Ώβ€Œβ€Œβ€Œβ€β€Œβ€β€‹β€Œβ€Œο»Ώβ€Œβ€‹β€Œο»Ώβ€Œβ€Œβ€Œβ€β€Œβ€β€‹ο»Ώβ€Œβ€β€Œβ€Œβ€Œβ€Œβ€Œβ€ο»Ώβ€Œβ€Œβ€Œβ€‹β€Œβ€Œο»Ώβ€Œβ€β€Œο»Ώβ€Œβ€Œβ€Œβ€‹ο»Ώο»Ώβ€Œβ€ο»Ώβ€‹β€Œβ€β€Œβ€β€Œο»Ώβ€β€β€‹ο»Ώβ€Œβ€‹β€Œβ€ο»Ώβ€β€Œβ€‹β€Œο»Ώβ€Œβ€‹ο»Ώο»Ώβ€‹ο»Ώβ€ο»Ώβ€Œο»Ώβ€Œβ€‹β€Œο»Ώβ€β€Œβ€Œο»Ώβ€‹β€‹β€Œβ€β€Œβ€Œβ€‹ο»Ώο»Ώβ€Œβ€Œβ€β€‹β€β€Œβ€ο»Ώβ€‹β€Œβ€ο»Ώο»Ώβ€Œβ€β€Œο»Ώβ€‹ο»Ώβ€ο»Ώβ€Œο»Ώβ€‹β€‹β€Œβ€β€‹β€Œβ€Œο»Ώβ€Œβ€‹β€Œβ€β€β€‹β€‹ο»Ώο»Ώβ€Œβ€Œο»Ώβ€‹β€‹β€Œβ€β€‹β€Œβ€Œβ€β€Œο»Ώβ€Œβ€β€Œβ€Œβ€Œβ€‹β€‹β€β€Œο»Ώβ€Œβ€Œβ€Œβ€β€β€Œβ€Œβ€ο»Ώβ€‹β€Œβ€β€Œβ€‹β€Œβ€β€Œβ€Œβ€Œο»Ώβ€‹β€β€‹β€β€Œβ€Œβ€‹ο»Ώβ€Œβ€Œβ€Œβ€‹β€‹β€β€Œβ€Œο»Ώο»Ώβ€Œβ€β€ο»Ώβ€Œβ€β€Œβ€Œβ€Œο»Ώβ€β€Œβ€‹β€β€Œβ€Œβ€‹ο»Ώβ€‹ο»Ώβ€Œβ€‹β€Œβ€‹β€‹β€β€Œβ€Œβ€‹ο»Ώβ€‹ο»Ώβ€Œβ€‹β€Œβ€‹β€‹β€β€Œβ€Œβ€‹ο»Ώβ€‹β€β€‹ο»Ώβ€‹β€β€Œβ€‹β€β€β€‹ο»Ώβ€‹β€‹β€‹ο»Ώβ€Œο»Ώβ€Œο»Ώβ€β€β€‹β€ο»Ώβ€Œβ€Œβ€β€β€Œβ€Œβ€Œβ€‹β€β€Œβ€β€‹β€β€Œβ€ο»Ώβ€Œβ€Œβ€β€β€Œβ€Œβ€Œβ€‹β€‹β€Œβ€Œβ€Œβ€‹β€‹β€β€Œβ€Œβ€‹ο»Ώβ€‹β€β€‹ο»Ώβ€‹β€β€‹β€β€Œβ€Œβ€‹ο»Ώβ€Œβ€Œβ€Œβ€‹β€Œβ€‹β€‹β€ο»Ώβ€β€Œο»Ώβ€‹β€β€Œβ€β€β€Œβ€Œβ€β€‹ο»Ώβ€Œβ€β€β€‹β€Œβ€Œβ€Œβ€‹β€Œβ€β€Œβ€Œβ€Œο»Ώβ€β€‹β€Œο»Ώβ€Œβ€‹β€‹β€β€Œβ€Œβ€‹ο»Ώβ€Œβ€Œβ€Œβ€‹β€‹β€β€Œβ€Œο»Ώο»Ώβ€Œβ€β€ο»Ώβ€Œβ€β€Œβ€Œβ€Œο»Ώβ€β€Œβ€‹β€β€Œβ€Œβ€‹ο»Ώβ€‹ο»Ώβ€Œβ€‹β€Œβ€‹β€‹β€β€Œβ€Œβ€‹ο»Ώβ€‹ο»Ώβ€Œβ€‹β€Œβ€‹β€‹β€β€Œβ€Œβ€‹ο»Ώβ€‹β€β€‹ο»Ώβ€‹β€β€Œβ€Œβ€β€β€‹ο»Ώβ€β€Œβ€Œο»Ώβ€β€‹β€Œβ€‹ο»Ώβ€β€Œβ€‹β€Œβ€‹β€Œβ€Œβ€‹ο»Ώβ€Œβ€β€Œο»Ώβ€Œβ€β€ο»Ώβ€‹ο»Ώβ€Œο»Ώβ€Œβ€‹β€β€‹β€‹ο»Ώβ€Œβ€‹β€Œβ€‹β€‹ο»Ώβ€‹β€β€Œβ€Œβ€‹ο»Ώβ€‹β€β€‹ο»Ώβ€‹β€β€‹β€β€Œβ€Œβ€‹ο»Ώβ€Œβ€Œβ€Œβ€‹β€Œβ€‹β€‹β€ο»Ώβ€β€Œβ€β€‹ο»Ώβ€Œβ€β€β€‹β€Œβ€β€β€Œβ€Œβ€ο»Ώβ€‹β€Œβ€β€Œβ€‹β€Œο»Ώβ€‹β€β€Œβ€β€Œβ€Œβ€Œβ€ο»Ώβ€β€‹β€β€Œβ€Œβ€‹ο»Ώβ€Œβ€Œβ€Œβ€‹β€‹β€β€Œβ€Œο»Ώο»Ώβ€Œβ€β€ο»Ώβ€Œβ€β€Œβ€Œβ€Œο»Ώβ€β€Œβ€‹β€β€Œβ€Œβ€‹ο»Ώβ€‹ο»Ώβ€Œβ€‹β€Œβ€‹β€‹β€β€Œβ€Œβ€‹ο»Ώβ€‹ο»Ώβ€Œβ€‹β€Œβ€‹β€‹β€β€Œβ€Œβ€‹ο»Ώβ€‹β€β€‹ο»Ώβ€‹β€β€Œο»Ώβ€‹β€Œβ€Œβ€β€‹ο»Ώβ€Œβ€‹β€‹β€β€Œβ€Œβ€Œβ€β€Œβ€‹β€β€β€Œβ€‹β€Œβ€‹β€Œβ€β€‹β€Œβ€‹ο»Ώβ€β€Œβ€Œβ€β€‹β€Œβ€Œο»Ώβ€Œβ€Œβ€‹ο»Ώβ€Œβ€β€Œο»Ώβ€‹ο»Ώβ€‹β€β€Œβ€Œβ€‹ο»Ώβ€‹β€β€‹ο»Ώβ€‹β€β€‹β€β€Œβ€Œβ€‹ο»Ώβ€Œβ€Œβ€Œβ€‹β€Œβ€‹β€‹β€ο»Ώβ€β€Œο»Ώβ€Œβ€‹β€Œβ€β€Œβ€Œβ€Œο»Ώβ€β€‹β€Œο»Ώβ€Œβ€‹β€‹ο»Ώο»Ώο»Ώβ€Œβ€β€‹β€β€Œβ€β€‹β€Œβ€Œο»Ώβ€‹ο»Ώβ€Œβ€β€Œβ€Œβ€Œβ€Œβ€Œβ€Œβ€Œο»Ώβ€‹β€β€Œβ€ο»Ώβ€‹β€‹ο»Ώο»Ώβ€Œβ€Œβ€β€β€‹β€Œο»Ώβ€Œβ€‹β€Œο»Ώβ€Œβ€‹β€Œο»Ώβ€‹β€‹β€Œο»Ώβ€‹ο»Ώβ€‹β€β€Œβ€Œβ€‹ο»Ώβ€‹ο»Ώβ€Œβ€‹β€‹β€Œβ€‹β€β€Œβ€Œβ€‹ο»Ώβ€‹β€β€Œβ€‹β€Œβ€β€‹β€β€Œβ€Œβ€‹ο»Ώβ€‹β€β€Œβ€‹β€Œβ€β€Œβ€β€β€Œβ€Œβ€ο»Ώβ€β€Œο»Ώβ€Œβ€‹β€Œβ€β€Œβ€Œβ€Œβ€ο»Ώβ€‹β€‹ο»Ώβ€Œβ€‹β€‹ο»Ώβ€Œο»Ώβ€‹ο»Ώβ€‹β€Œβ€‹β€ο»Ώβ€β€Œο»Ώβ€‹ο»Ώβ€Œβ€β€‹β€Œβ€Œβ€ο»Ώβ€β€Œβ€β€β€Œβ€Œο»Ώβ€Œβ€‹β€Œο»Ώβ€β€Œβ€‹β€ο»Ώβ€β€Œο»Ώβ€‹ο»Ώβ€Œο»Ώβ€Œβ€‹β€Œο»Ώβ€Œβ€Œβ€Œβ€β€Œβ€‹β€Œβ€β€β€Œβ€Œβ€ο»Ώο»Ώβ€‹β€β€Œβ€β€Œβ€β€β€Œβ€Œβ€β€Œβ€‹β€‹ο»Ώο»Ώβ€Œβ€Œβ€β€Œο»Ώβ€Œο»Ώβ€‹β€‹β€Œβ€β€ο»Ώβ€Œβ€Œβ€Œβ€β€Œβ€β€‹β€Œβ€Œο»Ώβ€Œβ€‹β€Œο»Ώβ€Œβ€Œβ€Œβ€β€Œβ€β€‹ο»Ώβ€Œβ€β€Œβ€Œβ€Œβ€Œβ€Œβ€ο»Ώβ€Œβ€Œβ€Œβ€‹β€Œβ€Œο»Ώβ€Œβ€β€Œο»Ώβ€Œβ€Œβ€Œβ€‹ο»Ώο»Ώβ€Œβ€ο»Ώβ€‹β€Œβ€β€Œβ€β€Œο»Ώβ€β€β€‹ο»Ώβ€Œβ€‹β€Œβ€ο»Ώβ€β€Œβ€‹β€Œο»Ώβ€Œβ€‹ο»Ώο»Ώβ€‹β€β€Œβ€β€Œο»Ώβ€Œβ€‹β€Œο»Ώβ€β€Œβ€Œο»Ώβ€‹β€‹β€Œβ€β€Œβ€Œβ€‹ο»Ώο»Ώβ€Œβ€Œβ€β€‹β€β€Œβ€ο»Ώβ€‹β€Œβ€ο»Ώο»Ώβ€Œβ€β€Œο»Ώβ€‹β€β€Œβ€β€Œο»Ώβ€‹β€‹β€Œβ€β€‹β€Œβ€Œο»Ώβ€Œβ€‹β€Œβ€β€β€‹β€‹ο»Ώο»Ώβ€Œβ€Œο»Ώβ€‹β€‹β€Œβ€β€‹β€Œβ€Œβ€β€Œο»Ώβ€Œβ€β€Œβ€Œβ€Œβ€‹β€‹β€β€Œο»Ώβ€Œβ€Œβ€Œβ€β€β€Œβ€Œβ€ο»Ώβ€‹β€Œβ€β€Œβ€‹β€Œβ€β€Œβ€Œβ€Œο»Ώβ€‹β€β€‹β€β€Œβ€Œβ€‹ο»Ώβ€Œβ€Œβ€Œβ€‹β€‹β€β€Œβ€Œο»Ώο»Ώβ€Œβ€β€ο»Ώβ€Œβ€β€Œβ€Œβ€Œο»Ώβ€β€Œβ€‹β€β€Œβ€Œβ€‹ο»Ώβ€‹ο»Ώβ€Œβ€‹β€Œβ€‹β€‹β€β€Œβ€Œβ€‹ο»Ώβ€‹ο»Ώβ€Œβ€‹β€Œβ€‹β€‹β€β€Œβ€Œβ€‹ο»Ώβ€‹β€β€‹ο»Ώβ€‹β€β€Œβ€‹β€β€β€‹ο»Ώβ€‹β€‹β€‹ο»Ώβ€Œο»Ώβ€Œο»Ώβ€β€β€‹β€ο»Ώβ€Œβ€Œβ€β€β€Œβ€Œβ€Œβ€‹β€β€Œβ€β€‹β€β€Œβ€ο»Ώβ€Œβ€Œβ€β€β€Œβ€Œβ€Œβ€‹β€‹β€Œβ€Œβ€Œβ€‹β€‹β€β€Œβ€Œβ€‹ο»Ώβ€‹β€β€‹ο»Ώβ€‹β€β€‹β€β€Œβ€Œβ€‹ο»Ώβ€Œβ€Œβ€Œβ€‹β€Œβ€‹β€‹β€ο»Ώβ€β€Œο»Ώβ€‹β€β€Œβ€β€β€Œβ€Œβ€β€‹ο»Ώβ€Œβ€β€β€‹β€Œβ€Œβ€Œβ€‹β€Œβ€β€Œβ€Œβ€Œο»Ώβ€β€‹β€Œο»Ώβ€Œβ€‹β€‹β€β€Œβ€Œβ€‹ο»Ώβ€Œβ€Œβ€Œβ€‹β€‹β€β€Œβ€Œο»Ώο»Ώβ€Œβ€β€ο»Ώβ€Œβ€β€Œβ€Œβ€Œο»Ώβ€β€Œβ€‹β€β€Œβ€Œβ€‹ο»Ώβ€‹ο»Ώβ€Œβ€‹β€Œβ€‹β€‹β€β€Œβ€Œβ€‹ο»Ώβ€‹ο»Ώβ€Œβ€‹β€Œβ€‹β€‹β€β€Œβ€Œβ€‹ο»Ώβ€‹β€β€‹ο»Ώβ€‹β€β€Œβ€Œβ€β€β€‹ο»Ώβ€β€Œβ€Œο»Ώβ€β€‹β€Œβ€‹ο»Ώβ€β€Œβ€‹β€Œβ€‹β€Œβ€Œβ€‹ο»Ώβ€Œβ€β€Œο»Ώβ€Œβ€β€ο»Ώβ€‹ο»Ώβ€Œο»Ώβ€Œβ€‹β€β€‹β€‹ο»Ώβ€Œβ€‹β€Œβ€‹β€‹ο»Ώβ€‹β€β€Œβ€Œβ€‹ο»Ώβ€‹β€β€‹ο»Ώβ€‹β€β€‹β€β€Œβ€Œβ€‹ο»Ώβ€Œβ€Œβ€Œβ€‹β€Œβ€‹β€‹β€ο»Ώβ€β€Œβ€β€‹ο»Ώβ€Œβ€β€β€‹β€Œβ€β€β€Œβ€Œβ€ο»Ώβ€‹β€Œβ€β€Œβ€‹β€Œο»Ώβ€‹β€β€Œβ€β€Œβ€Œβ€Œβ€ο»Ώβ€β€‹β€β€Œβ€Œβ€‹ο»Ώβ€Œβ€Œβ€Œβ€‹β€‹β€β€Œβ€Œο»Ώο»Ώβ€Œβ€β€ο»Ώβ€Œβ€β€Œβ€Œβ€Œο»Ώβ€β€Œβ€‹β€β€Œβ€Œβ€‹ο»Ώβ€‹ο»Ώβ€Œβ€‹β€Œβ€‹β€‹β€β€Œβ€Œβ€‹ο»Ώβ€‹ο»Ώβ€Œβ€‹β€Œβ€‹β€‹β€β€Œβ€Œβ€‹ο»Ώβ€‹β€β€‹ο»Ώβ€‹β€β€Œο»Ώβ€‹β€Œβ€Œβ€β€‹ο»Ώβ€Œβ€‹β€‹β€β€Œβ€Œβ€Œβ€β€Œβ€‹β€β€β€Œβ€‹β€Œβ€‹β€Œβ€β€‹β€Œβ€‹ο»Ώβ€β€Œβ€Œβ€β€‹β€Œβ€Œο»Ώβ€Œβ€Œβ€‹ο»Ώβ€Œβ€β€Œο»Ώβ€‹ο»Ώβ€‹β€β€Œβ€Œβ€‹ο»Ώβ€‹β€β€‹ο»Ώβ€‹β€β€‹β€β€Œβ€Œβ€‹ο»Ώβ€Œβ€Œβ€Œβ€‹β€Œβ€‹β€‹β€ο»Ώβ€β€Œο»Ώβ€Œβ€‹β€Œβ€β€Œβ€Œβ€Œο»Ώβ€β€‹β€Œο»Ώβ€Œβ€‹β€‹β€β€Œβ€β€Œο»Ώβ€‹β€‹β€Œβ€β€Œβ€Œβ€Œο»Ώβ€‹β€β€Œο»Ώβ€‹ο»Ώβ€Œο»Ώβ€‹β€‹β€Œβ€β€Œβ€Œβ€Œβ€β€‹ο»Ώβ€Œο»Ώβ€Œβ€‹β€Œβ€β€β€Œβ€Œο»Ώβ€Œβ€β€Œβ€β€Œβ€Œβ€‹ο»Ώο»Ώβ€Œβ€Œο»Ώβ€‹β€‹β€Œο»Ώβ€Œβ€Œβ€Œβ€β€‹β€β€Œβ€ο»Ώβ€‹β€Œβ€β€β€Œβ€Œο»Ώβ€‹ο»Ώβ€Œβ€β€β€‹β€Œβ€β€Œβ€Œβ€Œβ€β€Œβ€‹β€‹β€β€‹β€β€Œο»Ώο»Ώβ€Œjeff.pngβ€‹β€‹β€‹β€‹β€Œο»Ώβ€ο»Ώβ€‹β€β€‹β€β€Œβ€ο»Ώο»Ώβ€Œο»Ώβ€‹β€β€Œβ€β€β€Œβ€Œβ€β€Œο»Ώβ€Œβ€β€β€Œβ€Œβ€ο»Ώβ€β€‹β€β€‹β€β€‹ο»Ώβ€β€β€‹β€β€‹β€β€Œο»Ώβ€‹ο»Ώβ€Œβ€β€‹β€Œβ€Œβ€ο»Ώβ€β€Œβ€β€β€Œβ€Œο»Ώβ€Œβ€‹β€Œο»Ώβ€β€Œβ€‹β€ο»Ώβ€β€Œβ€β€β€Œβ€Œβ€ο»Ώο»Ώβ€‹β€β€‹β€β€‹β€ο»Ώβ€‹β€‹β€β€‹β€β€Œβ€β€β€‹β€Œο»Ώβ€‹β€β€Œβ€β€Œβ€Œβ€Œβ€β€Œβ€β€‹β€β€‹β€β€‹ο»Ώβ€β€β€‹β€β€‹β€β€Œβ€β€β€‹β€Œο»Ώβ€Œβ€‹β€Œο»Ώβ€Œβ€‹β€Œο»Ώβ€‹β€‹β€Œο»Ώβ€‹ο»Ώβ€‹ο»Ώβ€β€β€‹β€ο»Ώο»Ώβ€‹β€ο»Ώο»Ώβ€Œβ€β€β€Œβ€Œβ€ο»Ώβ€β€Œο»Ώβ€Œβ€‹β€Œβ€β€Œβ€Œβ€Œβ€ο»Ώβ€‹β€‹ο»Ώβ€Œβ€‹β€‹ο»Ώβ€Œο»Ώβ€‹ο»Ώβ€‹β€Œβ€‹β€ο»Ώβ€β€Œο»Ώβ€‹ο»Ώβ€Œβ€β€‹β€Œβ€Œβ€ο»Ώβ€β€Œβ€β€β€Œβ€Œο»Ώβ€Œβ€‹β€Œο»Ώβ€β€Œβ€‹β€ο»Ώβ€β€Œο»Ώβ€‹ο»Ώβ€Œο»Ώβ€Œβ€‹β€Œο»Ώβ€Œβ€Œβ€Œβ€β€Œβ€‹β€Œβ€β€β€Œβ€Œβ€ο»Ώο»Ώβ€‹β€ο»Ώο»Ώβ€Œβ€β€β€Œβ€Œβ€ο»Ώβ€β€Œο»Ώβ€Œβ€‹β€Œβ€β€Œβ€Œβ€Œβ€ο»Ώβ€β€Œο»Ώβ€Œβ€‹β€‹β€ο»Ώο»Ώβ€Œβ€β€Œβ€Œβ€Œβ€β€Œβ€‹β€Œβ€β€β€Œβ€Œο»Ώβ€Œβ€‹β€‹β€ο»Ώο»Ώβ€Œβ€ο»Ώβ€Œβ€Œβ€ο»Ώο»Ώβ€Œβ€β€Œβ€‹β€Œβ€β€Œβ€Œβ€‹ο»Ώο»Ώβ€Œβ€Œο»Ώβ€‹β€‹β€Œο»Ώβ€‹β€β€Œβ€β€Œβ€Œβ€Œο»Ώβ€‹ο»Ώβ€Œβ€β€Œβ€Œβ€Œβ€ο»Ώβ€β€Œο»Ώβ€Œβ€‹β€Œβ€β€‹β€Œβ€Œο»Ώβ€Œβ€‹β€Œβ€β€β€Œβ€Œβ€ο»Ώο»Ώβ€Œβ€ο»Ώβ€β€‹ο»Ώβ€ο»Ώβ€Œβ€β€β€Œβ€Œβ€β€Œβ€‹β€‹ο»Ώο»Ώβ€Œβ€Œβ€β€Œο»Ώβ€Œο»Ώβ€‹β€‹β€Œβ€β€ο»Ώβ€Œβ€Œβ€Œβ€β€Œβ€β€‹β€Œβ€Œο»Ώβ€Œβ€‹β€Œο»Ώβ€Œβ€Œβ€Œβ€β€Œβ€β€‹ο»Ώβ€Œβ€β€Œβ€Œβ€Œβ€Œβ€Œβ€ο»Ώβ€Œβ€Œβ€Œβ€‹β€Œβ€Œο»Ώβ€Œβ€β€Œο»Ώβ€Œβ€Œβ€Œβ€‹ο»Ώο»Ώβ€Œβ€ο»Ώβ€‹β€Œβ€β€Œβ€β€Œο»Ώβ€β€β€‹ο»Ώβ€Œβ€‹β€Œβ€ο»Ώβ€β€Œβ€‹β€Œο»Ώβ€Œβ€‹ο»Ώο»Ώβ€‹ο»Ώβ€ο»Ώβ€Œο»Ώβ€Œβ€‹β€Œο»Ώβ€β€Œβ€Œο»Ώβ€‹β€‹β€Œβ€β€Œβ€Œβ€‹ο»Ώο»Ώβ€Œβ€Œβ€β€‹β€β€Œβ€ο»Ώβ€‹β€Œβ€ο»Ώο»Ώβ€Œβ€β€Œο»Ώβ€‹ο»Ώβ€ο»Ώβ€Œο»Ώβ€‹β€‹β€Œβ€β€‹β€Œβ€Œο»Ώβ€Œβ€‹β€Œβ€β€β€‹β€‹ο»Ώο»Ώβ€Œβ€Œο»Ώβ€‹β€‹β€Œβ€β€‹β€Œβ€Œβ€β€Œο»Ώβ€Œβ€β€Œβ€Œβ€Œβ€‹β€‹β€β€Œο»Ώβ€Œβ€Œβ€Œβ€β€β€Œβ€Œβ€ο»Ώβ€‹β€Œβ€β€Œβ€‹β€Œβ€β€Œβ€Œβ€Œο»Ώβ€‹β€β€‹β€β€Œβ€Œβ€‹ο»Ώβ€Œβ€Œβ€Œβ€‹β€‹β€β€Œβ€Œο»Ώο»Ώβ€Œβ€β€ο»Ώβ€Œβ€β€Œβ€Œβ€Œο»Ώβ€β€Œβ€‹β€β€Œβ€Œβ€‹ο»Ώβ€‹ο»Ώβ€Œβ€‹β€Œβ€‹β€‹β€β€Œβ€Œβ€‹ο»Ώβ€‹ο»Ώβ€Œβ€‹β€Œβ€‹β€‹β€β€Œβ€Œβ€‹ο»Ώβ€‹β€β€‹ο»Ώβ€‹β€β€Œβ€‹β€β€β€‹ο»Ώβ€‹β€‹β€‹ο»Ώβ€Œο»Ώβ€Œο»Ώβ€β€β€‹β€ο»Ώβ€Œβ€Œβ€β€β€Œβ€Œβ€Œβ€‹β€β€Œβ€β€‹β€β€Œβ€ο»Ώβ€Œβ€Œβ€β€β€Œβ€Œβ€Œβ€‹β€‹β€Œβ€Œβ€Œβ€‹β€‹β€β€Œβ€Œβ€‹ο»Ώβ€‹β€β€‹ο»Ώβ€‹β€β€‹β€β€Œβ€Œβ€‹ο»Ώβ€Œβ€Œβ€Œβ€‹β€Œβ€‹β€‹β€ο»Ώβ€β€Œο»Ώβ€‹β€β€Œβ€β€β€Œβ€Œβ€β€‹ο»Ώβ€Œβ€β€β€‹β€Œβ€Œβ€Œβ€‹β€Œβ€β€Œβ€Œβ€Œο»Ώβ€β€‹β€Œο»Ώβ€Œβ€‹β€‹β€β€Œβ€Œβ€‹ο»Ώβ€Œβ€Œβ€Œβ€‹β€‹β€β€Œβ€Œο»Ώο»Ώβ€Œβ€β€ο»Ώβ€Œβ€β€Œβ€Œβ€Œο»Ώβ€β€Œβ€‹β€β€Œβ€Œβ€‹ο»Ώβ€‹ο»Ώβ€Œβ€‹β€Œβ€‹β€‹β€β€Œβ€Œβ€‹ο»Ώβ€‹ο»Ώβ€Œβ€‹β€Œβ€‹β€‹β€β€Œβ€Œβ€‹ο»Ώβ€‹β€β€‹ο»Ώβ€‹β€β€Œβ€Œβ€β€β€‹ο»Ώβ€β€Œβ€Œο»Ώβ€β€‹β€Œβ€‹ο»Ώβ€β€Œβ€‹β€Œβ€‹β€Œβ€Œβ€‹ο»Ώβ€Œβ€β€Œο»Ώβ€Œβ€β€ο»Ώβ€‹ο»Ώβ€Œο»Ώβ€Œβ€‹β€β€‹β€‹ο»Ώβ€Œβ€‹β€Œβ€‹β€‹ο»Ώβ€‹β€β€Œβ€Œβ€‹ο»Ώβ€‹β€β€‹ο»Ώβ€‹β€β€‹β€β€Œβ€Œβ€‹ο»Ώβ€Œβ€Œβ€Œβ€‹β€Œβ€‹β€‹β€ο»Ώβ€β€Œβ€β€‹ο»Ώβ€Œβ€β€β€‹β€Œβ€β€β€Œβ€Œβ€ο»Ώβ€‹β€Œβ€β€Œβ€‹β€Œο»Ώβ€‹β€β€Œβ€β€Œβ€Œβ€Œβ€ο»Ώβ€β€‹β€β€Œβ€Œβ€‹ο»Ώβ€Œβ€Œβ€Œβ€‹β€‹β€β€Œβ€Œο»Ώο»Ώβ€Œβ€β€ο»Ώβ€Œβ€β€Œβ€Œβ€Œο»Ώβ€β€Œβ€‹β€β€Œβ€Œβ€‹ο»Ώβ€‹ο»Ώβ€Œβ€‹β€Œβ€‹β€‹β€β€Œβ€Œβ€‹ο»Ώβ€‹ο»Ώβ€Œβ€‹β€Œβ€‹β€‹β€β€Œβ€Œβ€‹ο»Ώβ€‹β€β€‹ο»Ώβ€‹β€β€Œβ€‹β€Œβ€β€‹ο»Ώβ€Œβ€β€Œβ€β€‹β€Œβ€Œβ€Œβ€β€Œβ€‹ο»Ώβ€Œβ€‹β€Œβ€‹β€β€‹β€Œβ€Œβ€β€Œβ€Œβ€β€ο»Ώβ€Œβ€ο»Ώο»Ώβ€Œο»Ώβ€‹β€Œβ€Œβ€Œβ€Œο»Ώβ€‹ο»Ώβ€‹β€‹β€‹β€β€Œβ€Œβ€‹ο»Ώβ€‹β€β€‹ο»Ώβ€‹β€β€‹β€β€Œβ€Œβ€‹ο»Ώβ€Œβ€Œβ€Œβ€‹β€Œβ€‹β€‹β€ο»Ώβ€β€Œο»Ώβ€Œβ€‹β€Œβ€β€Œβ€Œβ€Œο»Ώβ€β€‹β€Œο»Ώβ€Œβ€‹β€‹ο»Ώο»Ώο»Ώβ€Œβ€β€‹β€β€Œβ€β€‹β€Œβ€Œο»Ώβ€‹ο»Ώβ€Œβ€β€Œβ€Œβ€Œβ€Œβ€Œβ€Œβ€Œο»Ώβ€‹β€β€Œβ€ο»Ώβ€‹β€‹ο»Ώο»Ώβ€Œβ€Œβ€β€β€‹β€Œο»Ώβ€Œβ€‹β€Œο»Ώβ€Œβ€‹β€Œο»Ώβ€‹β€‹β€Œο»Ώβ€‹ο»Ώβ€‹β€β€Œβ€Œβ€‹ο»Ώβ€‹ο»Ώβ€Œβ€‹β€‹β€Œβ€‹β€β€Œβ€Œβ€‹ο»Ώβ€‹β€β€Œβ€‹β€Œβ€β€‹β€β€Œβ€Œβ€‹ο»Ώβ€‹β€β€Œβ€‹β€Œβ€β€Œβ€β€β€Œβ€Œβ€ο»Ώβ€β€Œο»Ώβ€Œβ€‹β€Œβ€β€Œβ€Œβ€Œβ€ο»Ώβ€‹β€‹ο»Ώβ€Œβ€‹β€‹ο»Ώβ€Œο»Ώβ€‹ο»Ώβ€‹β€Œβ€‹β€ο»Ώβ€β€Œο»Ώβ€‹ο»Ώβ€Œβ€β€‹β€Œβ€Œβ€ο»Ώβ€β€Œβ€β€β€Œβ€Œο»Ώβ€Œβ€‹β€Œο»Ώβ€β€Œβ€‹β€ο»Ώβ€β€Œο»Ώβ€‹ο»Ώβ€Œο»Ώβ€Œβ€‹β€Œο»Ώβ€Œβ€Œβ€Œβ€β€Œβ€‹β€Œβ€β€β€Œβ€Œβ€ο»Ώο»Ώβ€‹β€β€Œβ€β€Œβ€β€β€Œβ€Œβ€β€Œβ€‹β€‹ο»Ώο»Ώβ€Œβ€Œβ€β€Œο»Ώβ€Œο»Ώβ€‹β€‹β€Œβ€β€ο»Ώβ€Œβ€Œβ€Œβ€β€Œβ€β€‹β€Œβ€Œο»Ώβ€Œβ€‹β€Œο»Ώβ€Œβ€Œβ€Œβ€β€Œβ€β€‹ο»Ώβ€Œβ€β€Œβ€Œβ€Œβ€Œβ€Œβ€ο»Ώβ€Œβ€Œβ€Œβ€‹β€Œβ€Œο»Ώβ€Œβ€β€Œο»Ώβ€Œβ€Œβ€Œβ€‹ο»Ώο»Ώβ€Œβ€ο»Ώβ€‹β€Œβ€β€Œβ€β€Œο»Ώβ€β€β€‹ο»Ώβ€Œβ€‹β€Œβ€ο»Ώβ€β€Œβ€‹β€Œο»Ώβ€Œβ€‹ο»Ώο»Ώβ€‹β€β€Œβ€β€Œο»Ώβ€Œβ€‹β€Œο»Ώβ€β€Œβ€Œο»Ώβ€‹β€‹β€Œβ€β€Œβ€Œβ€‹ο»Ώο»Ώβ€Œβ€Œβ€β€‹β€β€Œβ€ο»Ώβ€‹β€Œβ€ο»Ώο»Ώβ€Œβ€β€Œο»Ώβ€‹β€β€Œβ€β€Œο»Ώβ€‹β€‹β€Œβ€β€‹β€Œβ€Œο»Ώβ€Œβ€‹β€Œβ€β€β€‹β€‹ο»Ώο»Ώβ€Œβ€Œο»Ώβ€‹β€‹β€Œβ€β€‹β€Œβ€Œβ€β€Œο»Ώβ€Œβ€β€Œβ€Œβ€Œβ€‹β€‹β€β€Œο»Ώβ€Œβ€Œβ€Œβ€β€β€Œβ€Œβ€ο»Ώβ€‹β€Œβ€β€Œβ€‹β€Œβ€β€Œβ€Œβ€Œο»Ώβ€‹β€β€‹β€β€Œβ€Œβ€‹ο»Ώβ€Œβ€Œβ€Œβ€‹β€‹β€β€Œβ€Œο»Ώο»Ώβ€Œβ€β€ο»Ώβ€Œβ€β€Œβ€Œβ€Œο»Ώβ€β€Œβ€‹β€β€Œβ€Œβ€‹ο»Ώβ€‹ο»Ώβ€Œβ€‹β€Œβ€‹β€‹β€β€Œβ€Œβ€‹ο»Ώβ€‹ο»Ώβ€Œβ€‹β€Œβ€‹β€‹β€β€Œβ€Œβ€‹ο»Ώβ€‹β€β€‹ο»Ώβ€‹β€β€Œβ€‹β€β€β€‹ο»Ώβ€‹β€‹β€‹ο»Ώβ€Œο»Ώβ€Œο»Ώβ€β€β€‹β€ο»Ώβ€Œβ€Œβ€β€β€Œβ€Œβ€Œβ€‹β€β€Œβ€β€‹β€β€Œβ€ο»Ώβ€Œβ€Œβ€β€β€Œβ€Œβ€Œβ€‹β€‹β€Œβ€Œβ€Œβ€‹β€‹β€β€Œβ€Œβ€‹ο»Ώβ€‹β€β€‹ο»Ώβ€‹β€β€‹β€β€Œβ€Œβ€‹ο»Ώβ€Œβ€Œβ€Œβ€‹β€Œβ€‹β€‹β€ο»Ώβ€β€Œο»Ώβ€‹β€β€Œβ€β€β€Œβ€Œβ€β€‹ο»Ώβ€Œβ€β€β€‹β€Œβ€Œβ€Œβ€‹β€Œβ€β€Œβ€Œβ€Œο»Ώβ€β€‹β€Œο»Ώβ€Œβ€‹β€‹β€β€Œβ€Œβ€‹ο»Ώβ€Œβ€Œβ€Œβ€‹β€‹β€β€Œβ€Œο»Ώο»Ώβ€Œβ€β€ο»Ώβ€Œβ€β€Œβ€Œβ€Œο»Ώβ€β€Œβ€‹β€β€Œβ€Œβ€‹ο»Ώβ€‹ο»Ώβ€Œβ€‹β€Œβ€‹β€‹β€β€Œβ€Œβ€‹ο»Ώβ€‹ο»Ώβ€Œβ€‹β€Œβ€‹β€‹β€β€Œβ€Œβ€‹ο»Ώβ€‹β€β€‹ο»Ώβ€‹β€β€Œβ€Œβ€β€β€‹ο»Ώβ€β€Œβ€Œο»Ώβ€β€‹β€Œβ€‹ο»Ώβ€β€Œβ€‹β€Œβ€‹β€Œβ€Œβ€‹ο»Ώβ€Œβ€β€Œο»Ώβ€Œβ€β€ο»Ώβ€‹ο»Ώβ€Œο»Ώβ€Œβ€‹β€β€‹β€‹ο»Ώβ€Œβ€‹β€Œβ€‹β€‹ο»Ώβ€‹β€β€Œβ€Œβ€‹ο»Ώβ€‹β€β€‹ο»Ώβ€‹β€β€‹β€β€Œβ€Œβ€‹ο»Ώβ€Œβ€Œβ€Œβ€‹β€Œβ€‹β€‹β€ο»Ώβ€β€Œβ€β€‹ο»Ώβ€Œβ€β€β€‹β€Œβ€β€β€Œβ€Œβ€ο»Ώβ€‹β€Œβ€β€Œβ€‹β€Œο»Ώβ€‹β€β€Œβ€β€Œβ€Œβ€Œβ€ο»Ώβ€β€‹β€β€Œβ€Œβ€‹ο»Ώβ€Œβ€Œβ€Œβ€‹β€‹β€β€Œβ€Œο»Ώο»Ώβ€Œβ€β€ο»Ώβ€Œβ€β€Œβ€Œβ€Œο»Ώβ€β€Œβ€‹β€β€Œβ€Œβ€‹ο»Ώβ€‹ο»Ώβ€Œβ€‹β€Œβ€‹β€‹β€β€Œβ€Œβ€‹ο»Ώβ€‹ο»Ώβ€Œβ€‹β€Œβ€‹β€‹β€β€Œβ€Œβ€‹ο»Ώβ€‹β€β€‹ο»Ώβ€‹β€β€Œβ€‹β€Œβ€β€‹ο»Ώβ€Œβ€β€Œβ€β€‹β€Œβ€Œβ€Œβ€β€Œβ€‹ο»Ώβ€Œβ€‹β€Œβ€‹β€β€‹β€Œβ€Œβ€β€Œβ€Œβ€β€ο»Ώβ€Œβ€ο»Ώο»Ώβ€Œο»Ώβ€‹β€Œβ€Œβ€Œβ€Œο»Ώβ€‹ο»Ώβ€‹β€‹β€‹β€β€Œβ€Œβ€‹ο»Ώβ€‹β€β€‹ο»Ώβ€‹β€β€‹β€β€Œβ€Œβ€‹ο»Ώβ€Œβ€Œβ€Œβ€‹β€Œβ€‹β€‹β€ο»Ώβ€β€Œο»Ώβ€Œβ€‹β€Œβ€β€Œβ€Œβ€Œο»Ώβ€β€‹β€Œο»Ώβ€Œβ€‹β€‹β€β€Œβ€β€Œο»Ώβ€‹β€‹β€Œβ€β€Œβ€Œβ€Œο»Ώβ€‹β€β€Œο»Ώβ€‹ο»Ώβ€Œο»Ώβ€‹β€‹β€Œβ€β€Œβ€Œβ€Œβ€β€‹ο»Ώβ€Œο»Ώβ€Œβ€‹β€Œβ€β€β€Œβ€Œο»Ώβ€Œβ€β€Œβ€β€Œβ€Œβ€‹ο»Ώο»Ώβ€Œβ€Œο»Ώβ€‹β€‹β€Œο»Ώβ€Œβ€Œβ€Œβ€β€‹β€β€Œβ€ο»Ώβ€‹β€Œβ€β€β€Œβ€Œο»Ώβ€‹ο»Ώβ€Œβ€β€β€‹β€Œβ€β€Œβ€Œβ€Œβ€β€Œβ€‹β€‹β€β€‹β€β€Œο»Ώο»Ώβ€Œ:β€‹β€‹β€‹β€‹β€Œο»Ώβ€ο»Ώβ€‹β€β€‹β€β€Œβ€ο»Ώο»Ώβ€Œο»Ώβ€‹β€β€Œβ€β€β€Œβ€Œβ€β€Œο»Ώβ€Œβ€β€β€Œβ€Œβ€ο»Ώβ€β€‹β€β€‹β€β€‹ο»Ώβ€β€β€‹β€β€‹β€β€Œο»Ώβ€‹ο»Ώβ€Œβ€β€‹β€Œβ€Œβ€ο»Ώβ€β€Œβ€β€β€Œβ€Œο»Ώβ€Œβ€‹β€Œο»Ώβ€β€Œβ€‹β€ο»Ώβ€β€Œβ€β€β€Œβ€Œβ€ο»Ώο»Ώβ€‹β€β€‹β€β€‹β€ο»Ώβ€‹β€‹β€β€‹β€β€Œβ€β€β€‹β€Œο»Ώβ€‹β€β€Œβ€β€Œβ€Œβ€Œβ€β€Œβ€β€‹β€β€‹β€β€‹ο»Ώβ€β€β€‹β€β€‹β€β€Œβ€β€β€‹β€Œο»Ώβ€Œβ€‹β€Œο»Ώβ€Œβ€‹β€Œο»Ώβ€‹β€‹β€Œο»Ώβ€‹ο»Ώβ€‹ο»Ώβ€β€β€‹β€ο»Ώο»Ώβ€‹β€ο»Ώο»Ώβ€Œβ€β€β€Œβ€Œβ€ο»Ώβ€β€Œο»Ώβ€Œβ€‹β€Œβ€β€Œβ€Œβ€Œβ€ο»Ώβ€‹β€‹ο»Ώβ€Œβ€‹β€‹ο»Ώβ€Œο»Ώβ€‹ο»Ώβ€‹β€Œβ€‹β€ο»Ώβ€β€Œο»Ώβ€‹ο»Ώβ€Œβ€β€‹β€Œβ€Œβ€ο»Ώβ€β€Œβ€β€β€Œβ€Œο»Ώβ€Œβ€‹β€Œο»Ώβ€β€Œβ€‹β€ο»Ώβ€β€Œο»Ώβ€‹ο»Ώβ€Œο»Ώβ€Œβ€‹β€Œο»Ώβ€Œβ€Œβ€Œβ€β€Œβ€‹β€Œβ€β€β€Œβ€Œβ€ο»Ώο»Ώβ€‹β€ο»Ώο»Ώβ€Œβ€β€β€Œβ€Œβ€ο»Ώβ€β€Œο»Ώβ€Œβ€‹β€Œβ€β€Œβ€Œβ€Œβ€ο»Ώβ€β€Œο»Ώβ€Œβ€‹β€‹β€ο»Ώο»Ώβ€Œβ€β€Œβ€Œβ€Œβ€β€Œβ€‹β€Œβ€β€β€Œβ€Œο»Ώβ€Œβ€‹β€‹β€ο»Ώο»Ώβ€Œβ€ο»Ώβ€Œβ€Œβ€ο»Ώο»Ώβ€Œβ€β€Œβ€‹β€Œβ€β€Œβ€Œβ€‹ο»Ώο»Ώβ€Œβ€Œο»Ώβ€‹β€‹β€Œο»Ώβ€‹β€β€Œβ€β€Œβ€Œβ€Œο»Ώβ€‹ο»Ώβ€Œβ€β€Œβ€Œβ€Œβ€ο»Ώβ€β€Œο»Ώβ€Œβ€‹β€Œβ€β€‹β€Œβ€Œο»Ώβ€Œβ€‹β€Œβ€β€β€Œβ€Œβ€ο»Ώο»Ώβ€Œβ€ο»Ώβ€β€‹ο»Ώβ€ο»Ώβ€Œβ€β€β€Œβ€Œβ€β€Œβ€‹β€‹ο»Ώο»Ώβ€Œβ€Œβ€β€Œο»Ώβ€Œο»Ώβ€‹β€‹β€Œβ€β€ο»Ώβ€Œβ€Œβ€Œβ€β€Œβ€β€‹β€Œβ€Œο»Ώβ€Œβ€‹β€Œο»Ώβ€Œβ€Œβ€Œβ€β€Œβ€β€‹ο»Ώβ€Œβ€β€Œβ€Œβ€Œβ€Œβ€Œβ€ο»Ώβ€Œβ€Œβ€Œβ€‹β€Œβ€Œο»Ώβ€Œβ€β€Œο»Ώβ€Œβ€Œβ€Œβ€‹ο»Ώο»Ώβ€Œβ€ο»Ώβ€‹β€Œβ€β€Œβ€β€Œο»Ώβ€β€β€‹ο»Ώβ€Œβ€‹β€Œβ€ο»Ώβ€β€Œβ€‹β€Œο»Ώβ€Œβ€‹ο»Ώο»Ώβ€‹ο»Ώβ€ο»Ώβ€Œο»Ώβ€Œβ€‹β€Œο»Ώβ€β€Œβ€Œο»Ώβ€‹β€‹β€Œβ€β€Œβ€Œβ€‹ο»Ώο»Ώβ€Œβ€Œβ€β€‹β€β€Œβ€ο»Ώβ€‹β€Œβ€ο»Ώο»Ώβ€Œβ€β€Œο»Ώβ€‹ο»Ώβ€ο»Ώβ€Œο»Ώβ€‹β€‹β€Œβ€β€‹β€Œβ€Œο»Ώβ€Œβ€‹β€Œβ€β€β€‹β€‹ο»Ώο»Ώβ€Œβ€Œο»Ώβ€‹β€‹β€Œβ€β€‹β€Œβ€Œβ€β€Œο»Ώβ€Œβ€β€Œβ€Œβ€Œβ€‹β€‹β€β€Œο»Ώβ€Œβ€Œβ€Œβ€β€β€Œβ€Œβ€ο»Ώβ€‹β€Œβ€β€Œβ€‹β€Œβ€β€Œβ€Œβ€Œο»Ώβ€‹β€β€‹β€β€Œβ€Œβ€‹ο»Ώβ€Œβ€Œβ€Œβ€‹β€‹β€β€Œβ€Œο»Ώο»Ώβ€Œβ€β€ο»Ώβ€Œβ€β€Œβ€Œβ€Œο»Ώβ€β€Œβ€‹β€β€Œβ€Œβ€‹ο»Ώβ€‹ο»Ώβ€Œβ€‹β€Œβ€‹β€‹β€β€Œβ€Œβ€‹ο»Ώβ€‹ο»Ώβ€Œβ€‹β€Œβ€‹β€‹β€β€Œβ€Œβ€‹ο»Ώβ€‹β€β€‹ο»Ώβ€‹β€β€Œβ€‹β€β€β€‹ο»Ώβ€‹β€‹β€‹ο»Ώβ€Œο»Ώβ€Œο»Ώβ€β€β€‹β€ο»Ώβ€Œβ€Œβ€β€β€Œβ€Œβ€Œβ€‹β€β€Œβ€β€‹β€β€Œβ€ο»Ώβ€Œβ€Œβ€β€β€Œβ€Œβ€Œβ€‹β€‹β€Œβ€Œβ€Œβ€‹β€‹β€β€Œβ€Œβ€‹ο»Ώβ€‹β€β€‹ο»Ώβ€‹β€β€‹β€β€Œβ€Œβ€‹ο»Ώβ€Œβ€Œβ€Œβ€‹β€Œβ€‹β€‹β€ο»Ώβ€β€Œο»Ώβ€‹β€β€Œβ€β€β€Œβ€Œβ€β€‹ο»Ώβ€Œβ€β€β€‹β€Œβ€Œβ€Œβ€‹β€Œβ€β€Œβ€Œβ€Œο»Ώβ€β€‹β€Œο»Ώβ€Œβ€‹β€‹β€β€Œβ€Œβ€‹ο»Ώβ€Œβ€Œβ€Œβ€‹β€‹β€β€Œβ€Œο»Ώο»Ώβ€Œβ€β€ο»Ώβ€Œβ€β€Œβ€Œβ€Œο»Ώβ€β€Œβ€‹β€β€Œβ€Œβ€‹ο»Ώβ€‹ο»Ώβ€Œβ€‹β€Œβ€‹β€‹β€β€Œβ€Œβ€‹ο»Ώβ€‹ο»Ώβ€Œβ€‹β€Œβ€‹β€‹β€β€Œβ€Œβ€‹ο»Ώβ€‹β€β€‹ο»Ώβ€‹β€β€Œβ€Œβ€β€β€‹ο»Ώβ€β€Œβ€Œο»Ώβ€β€‹β€Œβ€‹ο»Ώβ€β€Œβ€‹β€Œβ€‹β€Œβ€Œβ€‹ο»Ώβ€Œβ€β€Œο»Ώβ€Œβ€β€ο»Ώβ€‹ο»Ώβ€Œο»Ώβ€Œβ€‹β€β€‹β€‹ο»Ώβ€Œβ€‹β€Œβ€‹β€‹ο»Ώβ€‹β€β€Œβ€Œβ€‹ο»Ώβ€‹β€β€‹ο»Ώβ€‹β€β€‹β€β€Œβ€Œβ€‹ο»Ώβ€Œβ€Œβ€Œβ€‹β€Œβ€‹β€‹β€ο»Ώβ€β€Œβ€β€‹ο»Ώβ€Œβ€β€β€‹β€Œβ€β€β€Œβ€Œβ€ο»Ώβ€‹β€Œβ€β€Œβ€‹β€Œο»Ώβ€‹β€β€Œβ€β€Œβ€Œβ€Œβ€ο»Ώβ€β€‹β€β€Œβ€Œβ€‹ο»Ώβ€Œβ€Œβ€Œβ€‹β€‹β€β€Œβ€Œο»Ώο»Ώβ€Œβ€β€ο»Ώβ€Œβ€β€Œβ€Œβ€Œο»Ώβ€β€Œβ€‹β€β€Œβ€Œβ€‹ο»Ώβ€‹ο»Ώβ€Œβ€‹β€Œβ€‹β€‹β€β€Œβ€Œβ€‹ο»Ώβ€‹ο»Ώβ€Œβ€‹β€Œβ€‹β€‹β€β€Œβ€Œβ€‹ο»Ώβ€‹β€β€‹ο»Ώβ€‹β€β€‹ο»Ώβ€‹β€Œβ€Œβ€‹β€Œβ€Œβ€Œβ€Œο»Ώο»Ώβ€Œο»Ώβ€‹β€Œβ€Œο»Ώβ€β€β€Œβ€‹β€β€Œβ€Œβ€β€ο»Ώβ€Œο»Ώβ€Œβ€Œβ€Œβ€‹β€Œβ€‹β€Œβ€β€Œβ€Œβ€Œβ€β€Œβ€Œβ€Œβ€β€Œβ€Œβ€‹β€β€Œβ€Œβ€‹ο»Ώβ€‹β€β€‹ο»Ώβ€‹β€β€‹β€β€Œβ€Œβ€‹ο»Ώβ€Œβ€Œβ€Œβ€‹β€Œβ€‹β€‹β€ο»Ώβ€β€Œο»Ώβ€Œβ€‹β€Œβ€β€Œβ€Œβ€Œο»Ώβ€β€‹β€Œο»Ώβ€Œβ€‹β€‹ο»Ώο»Ώο»Ώβ€Œβ€β€‹β€β€Œβ€β€‹β€Œβ€Œο»Ώβ€‹ο»Ώβ€Œβ€β€Œβ€Œβ€Œβ€Œβ€Œβ€Œβ€Œο»Ώβ€‹β€β€Œβ€ο»Ώβ€‹β€‹ο»Ώο»Ώβ€Œβ€Œβ€β€β€‹β€Œο»Ώβ€Œβ€‹β€Œο»Ώβ€Œβ€‹β€Œο»Ώβ€‹β€‹β€Œο»Ώβ€‹ο»Ώβ€‹β€β€Œβ€Œβ€‹ο»Ώβ€‹ο»Ώβ€Œβ€‹β€‹β€Œβ€‹β€β€Œβ€Œβ€‹ο»Ώβ€‹β€β€Œβ€‹β€Œβ€β€‹β€β€Œβ€Œβ€‹ο»Ώβ€‹β€β€Œβ€‹β€Œβ€β€Œβ€β€β€Œβ€Œβ€ο»Ώβ€β€Œο»Ώβ€Œβ€‹β€Œβ€β€Œβ€Œβ€Œβ€ο»Ώβ€‹β€‹ο»Ώβ€Œβ€‹β€‹ο»Ώβ€Œο»Ώβ€‹ο»Ώβ€‹β€Œβ€‹β€ο»Ώβ€β€Œο»Ώβ€‹ο»Ώβ€Œβ€β€‹β€Œβ€Œβ€ο»Ώβ€β€Œβ€β€β€Œβ€Œο»Ώβ€Œβ€‹β€Œο»Ώβ€β€Œβ€‹β€ο»Ώβ€β€Œο»Ώβ€‹ο»Ώβ€Œο»Ώβ€Œβ€‹β€Œο»Ώβ€Œβ€Œβ€Œβ€β€Œβ€‹β€Œβ€β€β€Œβ€Œβ€ο»Ώο»Ώβ€‹β€β€Œβ€β€Œβ€β€β€Œβ€Œβ€β€Œβ€‹β€‹ο»Ώο»Ώβ€Œβ€Œβ€β€Œο»Ώβ€Œο»Ώβ€‹β€‹β€Œβ€β€ο»Ώβ€Œβ€Œβ€Œβ€β€Œβ€β€‹β€Œβ€Œο»Ώβ€Œβ€‹β€Œο»Ώβ€Œβ€Œβ€Œβ€β€Œβ€β€‹ο»Ώβ€Œβ€β€Œβ€Œβ€Œβ€Œβ€Œβ€ο»Ώβ€Œβ€Œβ€Œβ€‹β€Œβ€Œο»Ώβ€Œβ€β€Œο»Ώβ€Œβ€Œβ€Œβ€‹ο»Ώο»Ώβ€Œβ€ο»Ώβ€‹β€Œβ€β€Œβ€β€Œο»Ώβ€β€β€‹ο»Ώβ€Œβ€‹β€Œβ€ο»Ώβ€β€Œβ€‹β€Œο»Ώβ€Œβ€‹ο»Ώο»Ώβ€‹β€β€Œβ€β€Œο»Ώβ€Œβ€‹β€Œο»Ώβ€β€Œβ€Œο»Ώβ€‹β€‹β€Œβ€β€Œβ€Œβ€‹ο»Ώο»Ώβ€Œβ€Œβ€β€‹β€β€Œβ€ο»Ώβ€‹β€Œβ€ο»Ώο»Ώβ€Œβ€β€Œο»Ώβ€‹β€β€Œβ€β€Œο»Ώβ€‹β€‹β€Œβ€β€‹β€Œβ€Œο»Ώβ€Œβ€‹β€Œβ€β€β€‹β€‹ο»Ώο»Ώβ€Œβ€Œο»Ώβ€‹β€‹β€Œβ€β€‹β€Œβ€Œβ€β€Œο»Ώβ€Œβ€β€Œβ€Œβ€Œβ€‹β€‹β€β€Œο»Ώβ€Œβ€Œβ€Œβ€β€β€Œβ€Œβ€ο»Ώβ€‹β€Œβ€β€Œβ€‹β€Œβ€β€Œβ€Œβ€Œο»Ώβ€‹β€β€‹β€β€Œβ€Œβ€‹ο»Ώβ€Œβ€Œβ€Œβ€‹β€‹β€β€Œβ€Œο»Ώο»Ώβ€Œβ€β€ο»Ώβ€Œβ€β€Œβ€Œβ€Œο»Ώβ€β€Œβ€‹β€β€Œβ€Œβ€‹ο»Ώβ€‹ο»Ώβ€Œβ€‹β€Œβ€‹β€‹β€β€Œβ€Œβ€‹ο»Ώβ€‹ο»Ώβ€Œβ€‹β€Œβ€‹β€‹β€β€Œβ€Œβ€‹ο»Ώβ€‹β€β€‹ο»Ώβ€‹β€β€Œβ€‹β€β€β€‹ο»Ώβ€‹β€‹β€‹ο»Ώβ€Œο»Ώβ€Œο»Ώβ€β€β€‹β€ο»Ώβ€Œβ€Œβ€β€β€Œβ€Œβ€Œβ€‹β€β€Œβ€β€‹β€β€Œβ€ο»Ώβ€Œβ€Œβ€β€β€Œβ€Œβ€Œβ€‹β€‹β€Œβ€Œβ€Œβ€‹β€‹β€β€Œβ€Œβ€‹ο»Ώβ€‹β€β€‹ο»Ώβ€‹β€β€‹β€β€Œβ€Œβ€‹ο»Ώβ€Œβ€Œβ€Œβ€‹β€Œβ€‹β€‹β€ο»Ώβ€β€Œο»Ώβ€‹β€β€Œβ€β€β€Œβ€Œβ€β€‹ο»Ώβ€Œβ€β€β€‹β€Œβ€Œβ€Œβ€‹β€Œβ€β€Œβ€Œβ€Œο»Ώβ€β€‹β€Œο»Ώβ€Œβ€‹β€‹β€β€Œβ€Œβ€‹ο»Ώβ€Œβ€Œβ€Œβ€‹β€‹β€β€Œβ€Œο»Ώο»Ώβ€Œβ€β€ο»Ώβ€Œβ€β€Œβ€Œβ€Œο»Ώβ€β€Œβ€‹β€β€Œβ€Œβ€‹ο»Ώβ€‹ο»Ώβ€Œβ€‹β€Œβ€‹β€‹β€β€Œβ€Œβ€‹ο»Ώβ€‹ο»Ώβ€Œβ€‹β€Œβ€‹β€‹β€β€Œβ€Œβ€‹ο»Ώβ€‹β€β€‹ο»Ώβ€‹β€β€Œβ€Œβ€β€β€‹ο»Ώβ€β€Œβ€Œο»Ώβ€β€‹β€Œβ€‹ο»Ώβ€β€Œβ€‹β€Œβ€‹β€Œβ€Œβ€‹ο»Ώβ€Œβ€β€Œο»Ώβ€Œβ€β€ο»Ώβ€‹ο»Ώβ€Œο»Ώβ€Œβ€‹β€β€‹β€‹ο»Ώβ€Œβ€‹β€Œβ€‹β€‹ο»Ώβ€‹β€β€Œβ€Œβ€‹ο»Ώβ€‹β€β€‹ο»Ώβ€‹β€β€‹β€β€Œβ€Œβ€‹ο»Ώβ€Œβ€Œβ€Œβ€‹β€Œβ€‹β€‹β€ο»Ώβ€β€Œβ€β€‹ο»Ώβ€Œβ€β€β€‹β€Œβ€β€β€Œβ€Œβ€ο»Ώβ€‹β€Œβ€β€Œβ€‹β€Œο»Ώβ€‹β€β€Œβ€β€Œβ€Œβ€Œβ€ο»Ώβ€β€‹β€β€Œβ€Œβ€‹ο»Ώβ€Œβ€Œβ€Œβ€‹β€‹β€β€Œβ€Œο»Ώο»Ώβ€Œβ€β€ο»Ώβ€Œβ€β€Œβ€Œβ€Œο»Ώβ€β€Œβ€‹β€β€Œβ€Œβ€‹ο»Ώβ€‹ο»Ώβ€Œβ€‹β€Œβ€‹β€‹β€β€Œβ€Œβ€‹ο»Ώβ€‹ο»Ώβ€Œβ€‹β€Œβ€‹β€‹β€β€Œβ€Œβ€‹ο»Ώβ€‹β€β€‹ο»Ώβ€‹β€β€‹ο»Ώβ€‹β€Œβ€Œβ€‹β€Œβ€Œβ€Œβ€Œο»Ώο»Ώβ€Œο»Ώβ€‹β€Œβ€Œο»Ώβ€β€β€Œβ€‹β€β€Œβ€Œβ€β€ο»Ώβ€Œο»Ώβ€Œβ€Œβ€Œβ€‹β€Œβ€‹β€Œβ€β€Œβ€Œβ€Œβ€β€Œβ€Œβ€Œβ€β€Œβ€Œβ€‹β€β€Œβ€Œβ€‹ο»Ώβ€‹β€β€‹ο»Ώβ€‹β€β€‹β€β€Œβ€Œβ€‹ο»Ώβ€Œβ€Œβ€Œβ€‹β€Œβ€‹β€‹β€ο»Ώβ€β€Œο»Ώβ€Œβ€‹β€Œβ€β€Œβ€Œβ€Œο»Ώβ€β€‹β€Œο»Ώβ€Œβ€‹β€‹β€β€Œβ€β€Œο»Ώβ€‹β€‹β€Œβ€β€Œβ€Œβ€Œο»Ώβ€‹β€β€Œο»Ώβ€‹ο»Ώβ€Œο»Ώβ€‹β€‹β€Œβ€β€Œβ€Œβ€Œβ€β€‹ο»Ώβ€Œο»Ώβ€Œβ€‹β€Œβ€β€β€Œβ€Œο»Ώβ€Œβ€β€Œβ€β€Œβ€Œβ€‹ο»Ώο»Ώβ€Œβ€Œο»Ώβ€‹β€‹β€Œο»Ώβ€Œβ€Œβ€Œβ€β€‹β€β€Œβ€ο»Ώβ€‹β€Œβ€β€β€Œβ€Œο»Ώβ€‹ο»Ώβ€Œβ€β€β€‹β€Œβ€β€Œβ€Œβ€Œβ€β€Œβ€‹β€‹β€β€‹β€β€Œο»Ώο»Ώβ€Œ

[Image: Image for post]β€‹β€‹β€‹β€‹β€Œο»Ώβ€ο»Ώβ€‹β€β€‹β€β€Œβ€ο»Ώο»Ώβ€Œο»Ώβ€‹β€β€Œβ€β€β€Œβ€Œβ€β€Œο»Ώβ€Œβ€β€β€Œβ€Œβ€ο»Ώβ€β€‹β€β€‹β€β€‹ο»Ώβ€β€β€‹β€β€‹β€β€Œο»Ώβ€‹ο»Ώβ€Œβ€β€‹β€Œβ€Œβ€ο»Ώβ€β€Œβ€β€β€Œβ€Œο»Ώβ€Œβ€‹β€Œο»Ώβ€β€Œβ€‹β€ο»Ώβ€β€Œβ€β€β€Œβ€Œβ€ο»Ώο»Ώβ€‹β€β€‹β€β€‹β€ο»Ώβ€‹β€‹β€β€‹β€β€Œβ€β€β€‹β€Œο»Ώβ€‹β€β€Œβ€β€Œβ€Œβ€Œβ€β€Œβ€β€‹β€β€‹β€β€‹ο»Ώβ€β€β€‹β€β€‹β€β€Œβ€β€β€‹β€Œο»Ώβ€Œβ€‹β€Œο»Ώβ€Œβ€‹β€Œο»Ώβ€‹β€‹β€Œο»Ώβ€‹ο»Ώβ€‹ο»Ώβ€β€β€‹β€ο»Ώο»Ώβ€‹β€ο»Ώο»Ώβ€Œβ€β€β€Œβ€Œβ€ο»Ώβ€β€Œο»Ώβ€Œβ€‹β€Œβ€β€Œβ€Œβ€Œβ€ο»Ώβ€‹β€‹ο»Ώβ€Œβ€‹β€‹ο»Ώβ€Œο»Ώβ€‹ο»Ώβ€‹β€Œβ€‹β€ο»Ώβ€β€Œο»Ώβ€‹ο»Ώβ€Œβ€β€‹β€Œβ€Œβ€ο»Ώβ€β€Œβ€β€β€Œβ€Œο»Ώβ€Œβ€‹β€Œο»Ώβ€β€Œβ€‹β€ο»Ώβ€β€Œο»Ώβ€‹ο»Ώβ€Œο»Ώβ€Œβ€‹β€Œο»Ώβ€Œβ€Œβ€Œβ€β€Œβ€‹β€Œβ€β€β€Œβ€Œβ€ο»Ώο»Ώβ€‹β€ο»Ώο»Ώβ€Œβ€β€β€Œβ€Œβ€ο»Ώβ€β€Œο»Ώβ€Œβ€‹β€Œβ€β€Œβ€Œβ€Œβ€ο»Ώβ€β€Œο»Ώβ€Œβ€‹β€‹β€ο»Ώο»Ώβ€Œβ€β€Œβ€Œβ€Œβ€β€Œβ€‹β€Œβ€β€β€Œβ€Œο»Ώβ€Œβ€‹β€‹β€ο»Ώο»Ώβ€Œβ€ο»Ώβ€Œβ€Œβ€ο»Ώο»Ώβ€Œβ€β€Œβ€‹β€Œβ€β€Œβ€Œβ€‹ο»Ώο»Ώβ€Œβ€Œο»Ώβ€‹β€‹β€Œο»Ώβ€‹β€β€Œβ€β€Œβ€Œβ€Œο»Ώβ€‹ο»Ώβ€Œβ€β€Œβ€Œβ€Œβ€ο»Ώβ€β€Œο»Ώβ€Œβ€‹β€Œβ€β€‹β€Œβ€Œο»Ώβ€Œβ€‹β€Œβ€β€β€Œβ€Œβ€ο»Ώο»Ώβ€Œβ€ο»Ώβ€β€‹ο»Ώβ€ο»Ώβ€Œβ€β€β€Œβ€Œβ€β€Œβ€‹β€‹ο»Ώο»Ώβ€Œβ€Œβ€β€Œο»Ώβ€Œο»Ώβ€‹β€‹β€Œβ€β€ο»Ώβ€Œβ€Œβ€Œβ€β€Œβ€β€‹β€Œβ€Œο»Ώβ€Œβ€‹β€Œο»Ώβ€Œβ€Œβ€Œβ€β€Œβ€β€‹ο»Ώβ€Œβ€β€Œβ€Œβ€Œβ€Œβ€Œβ€ο»Ώβ€Œβ€Œβ€Œβ€‹β€Œβ€Œο»Ώβ€Œβ€β€Œο»Ώβ€Œβ€Œβ€Œβ€‹ο»Ώο»Ώβ€Œβ€ο»Ώβ€‹β€Œβ€β€Œβ€β€Œο»Ώβ€β€β€‹ο»Ώβ€Œβ€‹β€Œβ€ο»Ώβ€β€Œβ€‹β€Œο»Ώβ€Œβ€‹ο»Ώο»Ώβ€‹ο»Ώβ€ο»Ώβ€Œο»Ώβ€Œβ€‹β€Œο»Ώβ€β€Œβ€Œο»Ώβ€‹β€‹β€Œβ€β€Œβ€Œβ€‹ο»Ώο»Ώβ€Œβ€Œβ€β€‹β€β€Œβ€ο»Ώβ€‹β€Œβ€ο»Ώο»Ώβ€Œβ€β€Œο»Ώβ€‹ο»Ώβ€ο»Ώβ€Œο»Ώβ€‹β€‹β€Œβ€β€‹β€Œβ€Œο»Ώβ€Œβ€‹β€Œβ€β€β€‹β€‹ο»Ώο»Ώβ€Œβ€Œο»Ώβ€‹β€‹β€Œβ€β€‹β€Œβ€Œβ€β€Œο»Ώβ€Œβ€β€Œβ€Œβ€Œβ€‹β€‹β€β€Œο»Ώβ€Œβ€Œβ€Œβ€β€β€Œβ€Œβ€ο»Ώβ€‹β€Œβ€β€Œβ€‹β€Œβ€β€Œβ€Œβ€Œο»Ώβ€‹β€β€‹β€β€Œβ€Œβ€‹ο»Ώβ€Œβ€Œβ€Œβ€‹β€‹β€β€Œβ€Œο»Ώο»Ώβ€Œβ€β€ο»Ώβ€Œβ€β€Œβ€Œβ€Œο»Ώβ€β€Œβ€‹β€β€Œβ€Œβ€‹ο»Ώβ€‹ο»Ώβ€Œβ€‹β€Œβ€‹β€‹β€β€Œβ€Œβ€‹ο»Ώβ€‹ο»Ώβ€Œβ€‹β€Œβ€‹β€‹β€β€Œβ€Œβ€‹ο»Ώβ€‹β€β€‹ο»Ώβ€‹β€β€Œβ€‹β€β€β€‹ο»Ώβ€‹β€‹β€‹ο»Ώβ€Œο»Ώβ€Œο»Ώβ€β€β€‹β€ο»Ώβ€Œβ€Œβ€β€β€Œβ€Œβ€Œβ€‹β€β€Œβ€β€‹β€β€Œβ€ο»Ώβ€Œβ€Œβ€β€β€Œβ€Œβ€Œβ€‹β€‹β€Œβ€Œβ€Œβ€‹β€‹β€β€Œβ€Œβ€‹ο»Ώβ€‹β€β€‹ο»Ώβ€‹β€β€‹β€β€Œβ€Œβ€‹ο»Ώβ€Œβ€Œβ€Œβ€‹β€Œβ€‹β€‹β€ο»Ώβ€β€Œο»Ώβ€‹β€β€Œβ€β€β€Œβ€Œβ€β€‹ο»Ώβ€Œβ€β€β€‹β€Œβ€Œβ€Œβ€‹β€Œβ€β€Œβ€Œβ€Œο»Ώβ€β€‹β€Œο»Ώβ€Œβ€‹β€‹β€β€Œβ€Œβ€‹ο»Ώβ€Œβ€Œβ€Œβ€‹β€‹β€β€Œβ€Œο»Ώο»Ώβ€Œβ€β€ο»Ώβ€Œβ€β€Œβ€Œβ€Œο»Ώβ€β€Œβ€‹β€β€Œβ€Œβ€‹ο»Ώβ€‹ο»Ώβ€Œβ€‹β€Œβ€‹β€‹β€β€Œβ€Œβ€‹ο»Ώβ€‹ο»Ώβ€Œβ€‹β€Œβ€‹β€‹β€β€Œβ€Œβ€‹ο»Ώβ€‹β€β€‹ο»Ώβ€‹β€β€Œβ€β€Œβ€β€‹ο»Ώβ€Œβ€‹β€Œβ€‹β€‹ο»Ώβ€Œο»Ώβ€Œβ€‹β€Œβ€Œβ€Œο»Ώβ€Œβ€β€Œβ€β€Œβ€Œβ€β€Œβ€Œβ€‹β€Œβ€‹β€Œβ€Œβ€‹β€Œβ€Œβ€‹β€‹β€β€Œβ€‹β€β€Œβ€Œβ€Œβ€‹β€‹β€‹β€β€Œβ€Œβ€‹ο»Ώβ€‹β€β€‹ο»Ώβ€‹β€β€‹β€β€Œβ€Œβ€‹ο»Ώβ€Œβ€Œβ€Œβ€‹β€Œβ€‹β€‹β€ο»Ώβ€β€Œβ€β€‹ο»Ώβ€Œβ€β€β€‹β€Œβ€β€β€Œβ€Œβ€ο»Ώβ€‹β€Œβ€β€Œβ€‹β€Œο»Ώβ€‹β€β€Œβ€β€Œβ€Œβ€Œβ€ο»Ώβ€β€‹β€β€Œβ€Œβ€‹ο»Ώβ€Œβ€Œβ€Œβ€‹β€‹β€β€Œβ€Œο»Ώο»Ώβ€Œβ€β€ο»Ώβ€Œβ€β€Œβ€Œβ€Œο»Ώβ€β€Œβ€‹β€β€Œβ€Œβ€‹ο»Ώβ€‹ο»Ώβ€Œβ€‹β€Œβ€‹β€‹β€β€Œβ€Œβ€‹ο»Ώβ€‹ο»Ώβ€Œβ€‹β€Œβ€‹β€‹β€β€Œβ€Œβ€‹ο»Ώβ€‹β€β€‹ο»Ώβ€‹β€β€‹ο»Ώβ€Œβ€β€‹β€ο»Ώβ€Œβ€Œβ€‹β€ο»Ώβ€Œο»Ώβ€Œβ€‹β€Œβ€Œβ€β€Œβ€Œβ€‹ο»Ώβ€Œβ€Œβ€‹β€Œο»Ώβ€Œβ€ο»Ώβ€β€Œβ€β€ο»Ώβ€Œο»Ώβ€‹ο»Ώβ€‹ο»Ώβ€‹β€Œβ€‹β€ο»Ώβ€Œβ€‹β€β€Œβ€Œβ€‹ο»Ώβ€‹β€β€‹ο»Ώβ€‹β€β€‹β€β€Œβ€Œβ€‹ο»Ώβ€Œβ€Œβ€Œβ€‹β€Œβ€‹β€‹β€ο»Ώβ€β€Œο»Ώβ€Œβ€‹β€Œβ€β€Œβ€Œβ€Œο»Ώβ€β€‹β€Œο»Ώβ€Œβ€‹β€‹ο»Ώο»Ώο»Ώβ€Œβ€β€‹β€β€Œβ€β€‹β€Œβ€Œο»Ώβ€‹ο»Ώβ€Œβ€β€Œβ€Œβ€Œβ€Œβ€Œβ€Œβ€Œο»Ώβ€‹β€β€Œβ€ο»Ώβ€‹β€‹ο»Ώο»Ώβ€Œβ€Œβ€β€β€‹β€Œο»Ώβ€Œβ€‹β€Œο»Ώβ€Œβ€‹β€Œο»Ώβ€‹β€‹β€Œο»Ώβ€‹ο»Ώβ€‹β€β€Œβ€Œβ€‹ο»Ώβ€‹ο»Ώβ€Œβ€‹β€‹β€Œβ€‹β€β€Œβ€Œβ€‹ο»Ώβ€‹β€β€Œβ€‹β€Œβ€β€‹β€β€Œβ€Œβ€‹ο»Ώβ€‹β€β€Œβ€‹β€Œβ€β€Œβ€β€β€Œβ€Œβ€ο»Ώβ€β€Œο»Ώβ€Œβ€‹β€Œβ€β€Œβ€Œβ€Œβ€ο»Ώβ€‹β€‹ο»Ώβ€Œβ€‹β€‹ο»Ώβ€Œο»Ώβ€‹ο»Ώβ€‹β€Œβ€‹β€ο»Ώβ€β€Œο»Ώβ€‹ο»Ώβ€Œβ€β€‹β€Œβ€Œβ€ο»Ώβ€β€Œβ€β€β€Œβ€Œο»Ώβ€Œβ€‹β€Œο»Ώβ€β€Œβ€‹β€ο»Ώβ€β€Œο»Ώβ€‹ο»Ώβ€Œο»Ώβ€Œβ€‹β€Œο»Ώβ€Œβ€Œβ€Œβ€β€Œβ€‹β€Œβ€β€β€Œβ€Œβ€ο»Ώο»Ώβ€‹β€β€Œβ€β€Œβ€β€β€Œβ€Œβ€β€Œβ€‹β€‹ο»Ώο»Ώβ€Œβ€Œβ€β€Œο»Ώβ€Œο»Ώβ€‹β€‹β€Œβ€β€ο»Ώβ€Œβ€Œβ€Œβ€β€Œβ€β€‹β€Œβ€Œο»Ώβ€Œβ€‹β€Œο»Ώβ€Œβ€Œβ€Œβ€β€Œβ€β€‹ο»Ώβ€Œβ€β€Œβ€Œβ€Œβ€Œβ€Œβ€ο»Ώβ€Œβ€Œβ€Œβ€‹β€Œβ€Œο»Ώβ€Œβ€β€Œο»Ώβ€Œβ€Œβ€Œβ€‹ο»Ώο»Ώβ€Œβ€ο»Ώβ€‹β€Œβ€β€Œβ€β€Œο»Ώβ€β€β€‹ο»Ώβ€Œβ€‹β€Œβ€ο»Ώβ€β€Œβ€‹β€Œο»Ώβ€Œβ€‹ο»Ώο»Ώβ€‹β€β€Œβ€β€Œο»Ώβ€Œβ€‹β€Œο»Ώβ€β€Œβ€Œο»Ώβ€‹β€‹β€Œβ€β€Œβ€Œβ€‹ο»Ώο»Ώβ€Œβ€Œβ€β€‹β€β€Œβ€ο»Ώβ€‹β€Œβ€ο»Ώο»Ώβ€Œβ€β€Œο»Ώβ€‹β€β€Œβ€β€Œο»Ώβ€‹β€‹β€Œβ€β€‹β€Œβ€Œο»Ώβ€Œβ€‹β€Œβ€β€β€‹β€‹ο»Ώο»Ώβ€Œβ€Œο»Ώβ€‹β€‹β€Œβ€β€‹β€Œβ€Œβ€β€Œο»Ώβ€Œβ€β€Œβ€Œβ€Œβ€‹β€‹β€β€Œο»Ώβ€Œβ€Œβ€Œβ€β€β€Œβ€Œβ€ο»Ώβ€‹β€Œβ€β€Œβ€‹β€Œβ€β€Œβ€Œβ€Œο»Ώβ€‹β€β€‹β€β€Œβ€Œβ€‹ο»Ώβ€Œβ€Œβ€Œβ€‹β€‹β€β€Œβ€Œο»Ώο»Ώβ€Œβ€β€ο»Ώβ€Œβ€β€Œβ€Œβ€Œο»Ώβ€β€Œβ€‹β€β€Œβ€Œβ€‹ο»Ώβ€‹ο»Ώβ€Œβ€‹β€Œβ€‹β€‹β€β€Œβ€Œβ€‹ο»Ώβ€‹ο»Ώβ€Œβ€‹β€Œβ€‹β€‹β€β€Œβ€Œβ€‹ο»Ώβ€‹β€β€‹ο»Ώβ€‹β€β€Œβ€‹β€β€β€‹ο»Ώβ€‹β€‹β€‹ο»Ώβ€Œο»Ώβ€Œο»Ώβ€β€β€‹β€ο»Ώβ€Œβ€Œβ€β€β€Œβ€Œβ€Œβ€‹β€β€Œβ€β€‹β€β€Œβ€ο»Ώβ€Œβ€Œβ€β€β€Œβ€Œβ€Œβ€‹β€‹β€Œβ€Œβ€Œβ€‹β€‹β€β€Œβ€Œβ€‹ο»Ώβ€‹β€β€‹ο»Ώβ€‹β€β€‹β€β€Œβ€Œβ€‹ο»Ώβ€Œβ€Œβ€Œβ€‹β€Œβ€‹β€‹β€ο»Ώβ€β€Œο»Ώβ€‹β€β€Œβ€β€β€Œβ€Œβ€β€‹ο»Ώβ€Œβ€β€β€‹β€Œβ€Œβ€Œβ€‹β€Œβ€β€Œβ€Œβ€Œο»Ώβ€β€‹β€Œο»Ώβ€Œβ€‹β€‹β€β€Œβ€Œβ€‹ο»Ώβ€Œβ€Œβ€Œβ€‹β€‹β€β€Œβ€Œο»Ώο»Ώβ€Œβ€β€ο»Ώβ€Œβ€β€Œβ€Œβ€Œο»Ώβ€β€Œβ€‹β€β€Œβ€Œβ€‹ο»Ώβ€‹ο»Ώβ€Œβ€‹β€Œβ€‹β€‹β€β€Œβ€Œβ€‹ο»Ώβ€‹ο»Ώβ€Œβ€‹β€Œβ€‹β€‹β€β€Œβ€Œβ€‹ο»Ώβ€‹β€β€‹ο»Ώβ€‹β€β€Œβ€β€Œβ€β€‹ο»Ώβ€Œβ€‹β€Œβ€‹β€‹ο»Ώβ€Œο»Ώβ€Œβ€‹β€Œβ€Œβ€Œο»Ώβ€Œβ€β€Œβ€β€Œβ€Œβ€β€Œβ€Œβ€‹β€Œβ€‹β€Œβ€Œβ€‹β€Œβ€Œβ€‹β€‹β€β€Œβ€‹β€β€Œβ€Œβ€Œβ€‹β€‹β€‹β€β€Œβ€Œβ€‹ο»Ώβ€‹β€β€‹ο»Ώβ€‹β€β€‹β€β€Œβ€Œβ€‹ο»Ώβ€Œβ€Œβ€Œβ€‹β€Œβ€‹β€‹β€ο»Ώβ€β€Œβ€β€‹ο»Ώβ€Œβ€β€β€‹β€Œβ€β€β€Œβ€Œβ€ο»Ώβ€‹β€Œβ€β€Œβ€‹β€Œο»Ώβ€‹β€β€Œβ€β€Œβ€Œβ€Œβ€ο»Ώβ€β€‹β€β€Œβ€Œβ€‹ο»Ώβ€Œβ€Œβ€Œβ€‹β€‹β€β€Œβ€Œο»Ώο»Ώβ€Œβ€β€ο»Ώβ€Œβ€β€Œβ€Œβ€Œο»Ώβ€β€Œβ€‹β€β€Œβ€Œβ€‹ο»Ώβ€‹ο»Ώβ€Œβ€‹β€Œβ€‹β€‹β€β€Œβ€Œβ€‹ο»Ώβ€‹ο»Ώβ€Œβ€‹β€Œβ€‹β€‹β€β€Œβ€Œβ€‹ο»Ώβ€‹β€β€‹ο»Ώβ€‹β€β€‹ο»Ώβ€Œβ€β€‹β€ο»Ώβ€Œβ€Œβ€‹β€ο»Ώβ€Œο»Ώβ€Œβ€‹β€Œβ€Œβ€β€Œβ€Œβ€‹ο»Ώβ€Œβ€Œβ€‹β€Œο»Ώβ€Œβ€ο»Ώβ€β€Œβ€β€ο»Ώβ€Œο»Ώβ€‹ο»Ώβ€‹ο»Ώβ€‹β€Œβ€‹β€ο»Ώβ€Œβ€‹β€β€Œβ€Œβ€‹ο»Ώβ€‹β€β€‹ο»Ώβ€‹β€β€‹β€β€Œβ€Œβ€‹ο»Ώβ€Œβ€Œβ€Œβ€‹β€Œβ€‹β€‹β€ο»Ώβ€β€Œο»Ώβ€Œβ€‹β€Œβ€β€Œβ€Œβ€Œο»Ώβ€β€‹β€Œο»Ώβ€Œβ€‹β€‹β€β€Œβ€β€Œο»Ώβ€‹β€‹β€Œβ€β€Œβ€Œβ€Œο»Ώβ€‹β€β€Œο»Ώβ€‹ο»Ώβ€Œο»Ώβ€‹β€‹β€Œβ€β€Œβ€Œβ€Œβ€β€‹ο»Ώβ€Œο»Ώβ€Œβ€‹β€Œβ€β€β€Œβ€Œο»Ώβ€Œβ€β€Œβ€β€Œβ€Œβ€‹ο»Ώο»Ώβ€Œβ€Œο»Ώβ€‹β€‹β€Œο»Ώβ€Œβ€Œβ€Œβ€β€‹β€β€Œβ€ο»Ώβ€‹β€Œβ€β€β€Œβ€Œο»Ώβ€‹ο»Ώβ€Œβ€β€β€‹β€Œβ€β€Œβ€Œβ€Œβ€β€Œβ€‹β€‹β€β€‹β€β€Œο»Ώο»Ώβ€Œ

In analyzing the image, β€‹β€‹β€‹β€‹β€Œο»Ώβ€ο»Ώβ€‹β€β€‹β€β€Œβ€ο»Ώο»Ώβ€Œο»Ώβ€‹β€β€Œβ€β€β€Œβ€Œβ€β€Œο»Ώβ€Œβ€β€β€Œβ€Œβ€ο»Ώβ€β€‹β€β€‹β€β€‹ο»Ώβ€β€β€‹β€β€‹β€β€Œο»Ώβ€‹ο»Ώβ€Œβ€β€‹β€Œβ€Œβ€ο»Ώβ€β€Œβ€β€β€Œβ€Œο»Ώβ€Œβ€‹β€Œο»Ώβ€β€Œβ€‹β€ο»Ώβ€β€Œβ€β€β€Œβ€Œβ€ο»Ώο»Ώβ€‹β€β€‹β€β€‹β€ο»Ώβ€‹β€‹β€β€‹β€β€Œβ€β€β€‹β€Œο»Ώβ€‹β€β€Œβ€β€Œβ€Œβ€Œβ€β€Œβ€β€‹β€β€‹β€β€‹ο»Ώβ€β€β€‹β€β€‹β€β€Œβ€β€β€‹β€Œο»Ώβ€Œβ€‹β€Œο»Ώβ€Œβ€‹β€Œο»Ώβ€‹β€‹β€Œο»Ώβ€‹ο»Ώβ€‹ο»Ώβ€β€β€‹β€ο»Ώο»Ώβ€‹β€ο»Ώο»Ώβ€Œβ€β€β€Œβ€Œβ€ο»Ώβ€β€Œο»Ώβ€Œβ€‹β€Œβ€β€Œβ€Œβ€Œβ€ο»Ώβ€‹β€‹ο»Ώβ€Œβ€‹β€‹ο»Ώβ€Œο»Ώβ€‹ο»Ώβ€‹β€Œβ€‹β€ο»Ώβ€β€Œο»Ώβ€‹ο»Ώβ€Œβ€β€‹β€Œβ€Œβ€ο»Ώβ€β€Œβ€β€β€Œβ€Œο»Ώβ€Œβ€‹β€Œο»Ώβ€β€Œβ€‹β€ο»Ώβ€β€Œο»Ώβ€‹ο»Ώβ€Œο»Ώβ€Œβ€‹β€Œο»Ώβ€Œβ€Œβ€Œβ€β€Œβ€‹β€Œβ€β€β€Œβ€Œβ€ο»Ώο»Ώβ€‹β€ο»Ώο»Ώβ€Œβ€β€β€Œβ€Œβ€ο»Ώβ€β€Œο»Ώβ€Œβ€‹β€Œβ€β€Œβ€Œβ€Œβ€ο»Ώβ€β€Œο»Ώβ€Œβ€‹β€‹β€ο»Ώο»Ώβ€Œβ€β€Œβ€Œβ€Œβ€β€Œβ€‹β€Œβ€β€β€Œβ€Œο»Ώβ€Œβ€‹β€‹β€ο»Ώο»Ώβ€Œβ€ο»Ώβ€Œβ€Œβ€ο»Ώο»Ώβ€Œβ€β€Œβ€‹β€Œβ€β€Œβ€Œβ€‹ο»Ώο»Ώβ€Œβ€Œο»Ώβ€‹β€‹β€Œο»Ώβ€‹β€β€Œβ€β€Œβ€Œβ€Œο»Ώβ€‹ο»Ώβ€Œβ€β€Œβ€Œβ€Œβ€ο»Ώβ€β€Œο»Ώβ€Œβ€‹β€Œβ€β€‹β€Œβ€Œο»Ώβ€Œβ€‹β€Œβ€β€β€Œβ€Œβ€ο»Ώο»Ώβ€Œβ€ο»Ώβ€β€‹ο»Ώβ€ο»Ώβ€Œβ€β€β€Œβ€Œβ€β€Œβ€‹β€‹ο»Ώο»Ώβ€Œβ€Œβ€β€Œο»Ώβ€Œο»Ώβ€‹β€‹β€Œβ€β€ο»Ώβ€Œβ€Œβ€Œβ€β€Œβ€β€‹β€Œβ€Œο»Ώβ€Œβ€‹β€Œο»Ώβ€Œβ€Œβ€Œβ€β€Œβ€β€‹ο»Ώβ€Œβ€β€Œβ€Œβ€Œβ€Œβ€Œβ€ο»Ώβ€Œβ€Œβ€Œβ€‹β€Œβ€Œο»Ώβ€Œβ€β€Œο»Ώβ€Œβ€Œβ€Œβ€‹ο»Ώο»Ώβ€Œβ€ο»Ώβ€‹β€Œβ€β€Œβ€β€Œο»Ώβ€β€β€‹ο»Ώβ€Œβ€‹β€Œβ€ο»Ώβ€β€Œβ€‹β€Œο»Ώβ€Œβ€‹ο»Ώο»Ώβ€‹ο»Ώβ€ο»Ώβ€Œο»Ώβ€Œβ€‹β€Œο»Ώβ€β€Œβ€Œο»Ώβ€‹β€‹β€Œβ€β€Œβ€Œβ€‹ο»Ώο»Ώβ€Œβ€Œβ€β€‹β€β€Œβ€ο»Ώβ€‹β€Œβ€ο»Ώο»Ώβ€Œβ€β€Œο»Ώβ€‹ο»Ώβ€ο»Ώβ€Œο»Ώβ€‹β€‹β€Œβ€β€‹β€Œβ€Œο»Ώβ€Œβ€‹β€Œβ€β€β€‹β€‹ο»Ώο»Ώβ€Œβ€Œο»Ώβ€‹β€‹β€Œβ€β€‹β€Œβ€Œβ€β€Œο»Ώβ€Œβ€β€Œβ€Œβ€Œβ€‹β€‹β€β€Œο»Ώβ€Œβ€Œβ€Œβ€β€β€Œβ€Œβ€ο»Ώβ€‹β€Œβ€β€Œβ€‹β€Œβ€β€Œβ€Œβ€Œο»Ώβ€‹β€β€‹β€β€Œβ€Œβ€‹ο»Ώβ€Œβ€Œβ€Œβ€‹β€‹β€β€Œβ€Œο»Ώο»Ώβ€Œβ€β€ο»Ώβ€Œβ€β€Œβ€Œβ€Œο»Ώβ€β€Œβ€‹β€β€Œβ€Œβ€‹ο»Ώβ€‹ο»Ώβ€Œβ€‹β€Œβ€‹β€‹β€β€Œβ€Œβ€‹ο»Ώβ€‹ο»Ώβ€Œβ€‹β€Œβ€‹β€‹β€β€Œβ€Œβ€‹ο»Ώβ€‹β€β€‹ο»Ώβ€‹β€β€Œβ€‹β€β€β€‹ο»Ώβ€‹β€‹β€‹ο»Ώβ€Œο»Ώβ€Œο»Ώβ€β€β€‹β€ο»Ώβ€Œβ€Œβ€β€β€Œβ€Œβ€Œβ€‹β€β€Œβ€β€‹β€β€Œβ€ο»Ώβ€Œβ€Œβ€β€β€Œβ€Œβ€Œβ€‹β€‹β€Œβ€Œβ€Œβ€‹β€‹β€β€Œβ€Œβ€‹ο»Ώβ€‹β€β€‹ο»Ώβ€‹β€β€‹β€β€Œβ€Œβ€‹ο»Ώβ€Œβ€Œβ€Œβ€‹β€Œβ€‹β€‹β€ο»Ώβ€β€Œο»Ώβ€‹β€β€Œβ€β€β€Œβ€Œβ€β€‹ο»Ώβ€Œβ€β€β€‹β€Œβ€Œβ€Œβ€‹β€Œβ€β€Œβ€Œβ€Œο»Ώβ€β€‹β€Œο»Ώβ€Œβ€‹β€‹β€β€Œβ€Œβ€‹ο»Ώβ€Œβ€Œβ€Œβ€‹β€‹β€β€Œβ€Œο»Ώο»Ώβ€Œβ€β€ο»Ώβ€Œβ€β€Œβ€Œβ€Œο»Ώβ€β€Œβ€‹β€β€Œβ€Œβ€‹ο»Ώβ€‹ο»Ώβ€Œβ€‹β€Œβ€‹β€‹β€β€Œβ€Œβ€‹ο»Ώβ€‹ο»Ώβ€Œβ€‹β€Œβ€‹β€‹β€β€Œβ€Œβ€‹ο»Ώβ€‹β€β€‹ο»Ώβ€‹β€β€‹ο»Ώβ€‹β€β€‹ο»Ώβ€‹β€‹β€‹ο»Ώβ€Œο»Ώβ€Œβ€‹β€β€Œβ€Œβ€‹β€Œο»Ώβ€Œο»Ώβ€‹β€Œβ€Œβ€β€Œβ€Œβ€‹ο»Ώβ€‹β€β€Œβ€ο»Ώβ€‹β€Œβ€‹β€Œβ€‹β€Œβ€Œβ€‹β€‹β€‹ο»Ώβ€Œβ€β€‹β€β€Œβ€Œβ€‹ο»Ώβ€‹β€β€‹ο»Ώβ€‹β€β€‹β€β€Œβ€Œβ€‹ο»Ώβ€Œβ€Œβ€Œβ€‹β€Œβ€‹β€‹β€ο»Ώβ€β€Œβ€β€‹ο»Ώβ€Œβ€β€β€‹β€Œβ€β€β€Œβ€Œβ€ο»Ώβ€‹β€Œβ€β€Œβ€‹β€Œο»Ώβ€‹β€β€Œβ€β€Œβ€Œβ€Œβ€ο»Ώβ€β€‹β€β€Œβ€Œβ€‹ο»Ώβ€Œβ€Œβ€Œβ€‹β€‹β€β€Œβ€Œο»Ώο»Ώβ€Œβ€β€ο»Ώβ€Œβ€β€Œβ€Œβ€Œο»Ώβ€β€Œβ€‹β€β€Œβ€Œβ€‹ο»Ώβ€‹ο»Ώβ€Œβ€‹β€Œβ€‹β€‹β€β€Œβ€Œβ€‹ο»Ώβ€‹ο»Ώβ€Œβ€‹β€Œβ€‹β€‹β€β€Œβ€Œβ€‹ο»Ώβ€‹β€β€‹ο»Ώβ€‹β€β€Œβ€Œβ€‹β€‹β€Œβ€ο»Ώβ€Œβ€Œβ€Œβ€Œβ€‹β€Œβ€Œβ€‹β€Œβ€Œβ€β€Œβ€Œβ€Œο»Ώβ€β€Œβ€Œβ€β€‹ο»Ώβ€Œο»Ώβ€β€β€Œβ€‹ο»Ώβ€‹β€‹ο»Ώβ€β€‹β€Œβ€‹β€β€β€Œβ€‹β€β€‹β€‹β€β€Œβ€Œβ€‹ο»Ώβ€‹β€β€‹ο»Ώβ€‹β€β€‹β€β€Œβ€Œβ€‹ο»Ώβ€Œβ€Œβ€Œβ€‹β€Œβ€‹β€‹β€ο»Ώβ€β€Œο»Ώβ€Œβ€‹β€Œβ€β€Œβ€Œβ€Œο»Ώβ€β€‹β€Œο»Ώβ€Œβ€‹β€‹ο»Ώο»Ώο»Ώβ€Œβ€β€‹β€β€Œβ€β€‹β€Œβ€Œο»Ώβ€‹ο»Ώβ€Œβ€β€Œβ€Œβ€Œβ€Œβ€Œβ€Œβ€Œο»Ώβ€‹β€β€Œβ€ο»Ώβ€‹β€‹ο»Ώο»Ώβ€Œβ€Œβ€β€β€‹β€Œο»Ώβ€Œβ€‹β€Œο»Ώβ€Œβ€‹β€Œο»Ώβ€‹β€‹β€Œο»Ώβ€‹ο»Ώβ€‹β€β€Œβ€Œβ€‹ο»Ώβ€‹ο»Ώβ€Œβ€‹β€‹β€Œβ€‹β€β€Œβ€Œβ€‹ο»Ώβ€‹β€β€Œβ€‹β€Œβ€β€‹β€β€Œβ€Œβ€‹ο»Ώβ€‹β€β€Œβ€‹β€Œβ€β€Œβ€β€β€Œβ€Œβ€ο»Ώβ€β€Œο»Ώβ€Œβ€‹β€Œβ€β€Œβ€Œβ€Œβ€ο»Ώβ€‹β€‹ο»Ώβ€Œβ€‹β€‹ο»Ώβ€Œο»Ώβ€‹ο»Ώβ€‹β€Œβ€‹β€ο»Ώβ€β€Œο»Ώβ€‹ο»Ώβ€Œβ€β€‹β€Œβ€Œβ€ο»Ώβ€β€Œβ€β€β€Œβ€Œο»Ώβ€Œβ€‹β€Œο»Ώβ€β€Œβ€‹β€ο»Ώβ€β€Œο»Ώβ€‹ο»Ώβ€Œο»Ώβ€Œβ€‹β€Œο»Ώβ€Œβ€Œβ€Œβ€β€Œβ€‹β€Œβ€β€β€Œβ€Œβ€ο»Ώο»Ώβ€‹β€β€Œβ€β€Œβ€β€β€Œβ€Œβ€β€Œβ€‹β€‹ο»Ώο»Ώβ€Œβ€Œβ€β€Œο»Ώβ€Œο»Ώβ€‹β€‹β€Œβ€β€ο»Ώβ€Œβ€Œβ€Œβ€β€Œβ€β€‹β€Œβ€Œο»Ώβ€Œβ€‹β€Œο»Ώβ€Œβ€Œβ€Œβ€β€Œβ€β€‹ο»Ώβ€Œβ€β€Œβ€Œβ€Œβ€Œβ€Œβ€ο»Ώβ€Œβ€Œβ€Œβ€‹β€Œβ€Œο»Ώβ€Œβ€β€Œο»Ώβ€Œβ€Œβ€Œβ€‹ο»Ώο»Ώβ€Œβ€ο»Ώβ€‹β€Œβ€β€Œβ€β€Œο»Ώβ€β€β€‹ο»Ώβ€Œβ€‹β€Œβ€ο»Ώβ€β€Œβ€‹β€Œο»Ώβ€Œβ€‹ο»Ώο»Ώβ€‹β€β€Œβ€β€Œο»Ώβ€Œβ€‹β€Œο»Ώβ€β€Œβ€Œο»Ώβ€‹β€‹β€Œβ€β€Œβ€Œβ€‹ο»Ώο»Ώβ€Œβ€Œβ€β€‹β€β€Œβ€ο»Ώβ€‹β€Œβ€ο»Ώο»Ώβ€Œβ€β€Œο»Ώβ€‹β€β€Œβ€β€Œο»Ώβ€‹β€‹β€Œβ€β€‹β€Œβ€Œο»Ώβ€Œβ€‹β€Œβ€β€β€‹β€‹ο»Ώο»Ώβ€Œβ€Œο»Ώβ€‹β€‹β€Œβ€β€‹β€Œβ€Œβ€β€Œο»Ώβ€Œβ€β€Œβ€Œβ€Œβ€‹β€‹β€β€Œο»Ώβ€Œβ€Œβ€Œβ€β€β€Œβ€Œβ€ο»Ώβ€‹β€Œβ€β€Œβ€‹β€Œβ€β€Œβ€Œβ€Œο»Ώβ€‹β€β€‹β€β€Œβ€Œβ€‹ο»Ώβ€Œβ€Œβ€Œβ€‹β€‹β€β€Œβ€Œο»Ώο»Ώβ€Œβ€β€ο»Ώβ€Œβ€β€Œβ€Œβ€Œο»Ώβ€β€Œβ€‹β€β€Œβ€Œβ€‹ο»Ώβ€‹ο»Ώβ€Œβ€‹β€Œβ€‹β€‹β€β€Œβ€Œβ€‹ο»Ώβ€‹ο»Ώβ€Œβ€‹β€Œβ€‹β€‹β€β€Œβ€Œβ€‹ο»Ώβ€‹β€β€‹ο»Ώβ€‹β€β€Œβ€‹β€β€β€‹ο»Ώβ€‹β€‹β€‹ο»Ώβ€Œο»Ώβ€Œο»Ώβ€β€β€‹β€ο»Ώβ€Œβ€Œβ€β€β€Œβ€Œβ€Œβ€‹β€β€Œβ€β€‹β€β€Œβ€ο»Ώβ€Œβ€Œβ€β€β€Œβ€Œβ€Œβ€‹β€‹β€Œβ€Œβ€Œβ€‹β€‹β€β€Œβ€Œβ€‹ο»Ώβ€‹β€β€‹ο»Ώβ€‹β€β€‹β€β€Œβ€Œβ€‹ο»Ώβ€Œβ€Œβ€Œβ€‹β€Œβ€‹β€‹β€ο»Ώβ€β€Œο»Ώβ€‹β€β€Œβ€β€β€Œβ€Œβ€β€‹ο»Ώβ€Œβ€β€β€‹β€Œβ€Œβ€Œβ€‹β€Œβ€β€Œβ€Œβ€Œο»Ώβ€β€‹β€Œο»Ώβ€Œβ€‹β€‹β€β€Œβ€Œβ€‹ο»Ώβ€Œβ€Œβ€Œβ€‹β€‹β€β€Œβ€Œο»Ώο»Ώβ€Œβ€β€ο»Ώβ€Œβ€β€Œβ€Œβ€Œο»Ώβ€β€Œβ€‹β€β€Œβ€Œβ€‹ο»Ώβ€‹ο»Ώβ€Œβ€‹β€Œβ€‹β€‹β€β€Œβ€Œβ€‹ο»Ώβ€‹ο»Ώβ€Œβ€‹β€Œβ€‹β€‹β€β€Œβ€Œβ€‹ο»Ώβ€‹β€β€‹ο»Ώβ€‹β€β€‹ο»Ώβ€‹β€β€‹ο»Ώβ€‹β€‹β€‹ο»Ώβ€Œο»Ώβ€Œβ€‹β€β€Œβ€Œβ€‹β€Œο»Ώβ€Œο»Ώβ€‹β€Œβ€Œβ€β€Œβ€Œβ€‹ο»Ώβ€‹β€β€Œβ€ο»Ώβ€‹β€Œβ€‹β€Œβ€‹β€Œβ€Œβ€‹β€‹β€‹ο»Ώβ€Œβ€β€‹β€β€Œβ€Œβ€‹ο»Ώβ€‹β€β€‹ο»Ώβ€‹β€β€‹β€β€Œβ€Œβ€‹ο»Ώβ€Œβ€Œβ€Œβ€‹β€Œβ€‹β€‹β€ο»Ώβ€β€Œβ€β€‹ο»Ώβ€Œβ€β€β€‹β€Œβ€β€β€Œβ€Œβ€ο»Ώβ€‹β€Œβ€β€Œβ€‹β€Œο»Ώβ€‹β€β€Œβ€β€Œβ€Œβ€Œβ€ο»Ώβ€β€‹β€β€Œβ€Œβ€‹ο»Ώβ€Œβ€Œβ€Œβ€‹β€‹β€β€Œβ€Œο»Ώο»Ώβ€Œβ€β€ο»Ώβ€Œβ€β€Œβ€Œβ€Œο»Ώβ€β€Œβ€‹β€β€Œβ€Œβ€‹ο»Ώβ€‹ο»Ώβ€Œβ€‹β€Œβ€‹β€‹β€β€Œβ€Œβ€‹ο»Ώβ€‹ο»Ώβ€Œβ€‹β€Œβ€‹β€‹β€β€Œβ€Œβ€‹ο»Ώβ€‹β€β€‹ο»Ώβ€‹β€β€Œβ€Œβ€‹β€‹β€Œβ€ο»Ώβ€Œβ€Œβ€Œβ€Œβ€‹β€Œβ€Œβ€‹β€Œβ€Œβ€β€Œβ€Œβ€Œο»Ώβ€β€Œβ€Œβ€β€‹ο»Ώβ€Œο»Ώβ€β€β€Œβ€‹ο»Ώβ€‹β€‹ο»Ώβ€β€‹β€Œβ€‹β€β€β€Œβ€‹β€β€‹β€‹β€β€Œβ€Œβ€‹ο»Ώβ€‹β€β€‹ο»Ώβ€‹β€β€‹β€β€Œβ€Œβ€‹ο»Ώβ€Œβ€Œβ€Œβ€‹β€Œβ€‹β€‹β€ο»Ώβ€β€Œο»Ώβ€Œβ€‹β€Œβ€β€Œβ€Œβ€Œο»Ώβ€β€‹β€Œο»Ώβ€Œβ€‹β€‹β€β€Œβ€β€Œο»Ώβ€‹β€‹β€Œβ€β€Œβ€Œβ€Œο»Ώβ€‹β€β€Œο»Ώβ€‹ο»Ώβ€Œο»Ώβ€‹β€‹β€Œβ€β€Œβ€Œβ€Œβ€β€‹ο»Ώβ€Œο»Ώβ€Œβ€‹β€Œβ€β€β€Œβ€Œο»Ώβ€Œβ€β€Œβ€β€Œβ€Œβ€‹ο»Ώο»Ώβ€Œβ€Œο»Ώβ€‹β€‹β€Œο»Ώβ€Œβ€Œβ€Œβ€β€‹β€β€Œβ€ο»Ώβ€‹β€Œβ€β€β€Œβ€Œο»Ώβ€‹ο»Ώβ€Œβ€β€β€‹β€Œβ€β€Œβ€Œβ€Œβ€β€Œβ€‹β€‹β€β€‹β€β€Œο»Ώο»Ώβ€Œbinwalkβ€‹β€‹β€‹β€‹β€Œο»Ώβ€ο»Ώβ€‹β€β€‹β€β€Œβ€ο»Ώο»Ώβ€Œο»Ώβ€‹β€β€Œβ€β€β€Œβ€Œβ€β€Œο»Ώβ€Œβ€β€β€Œβ€Œβ€ο»Ώβ€β€‹β€β€‹β€β€‹ο»Ώβ€β€β€‹β€β€‹β€β€Œο»Ώβ€‹ο»Ώβ€Œβ€β€‹β€Œβ€Œβ€ο»Ώβ€β€Œβ€β€β€Œβ€Œο»Ώβ€Œβ€‹β€Œο»Ώβ€β€Œβ€‹β€ο»Ώβ€β€Œβ€β€β€Œβ€Œβ€ο»Ώο»Ώβ€‹β€β€‹β€β€‹β€ο»Ώβ€‹β€‹β€β€‹β€β€Œβ€β€β€‹β€Œο»Ώβ€‹β€β€Œβ€β€Œβ€Œβ€Œβ€β€Œβ€β€‹β€β€‹β€β€‹ο»Ώβ€β€β€‹β€β€‹β€β€Œβ€β€β€‹β€Œο»Ώβ€Œβ€‹β€Œο»Ώβ€Œβ€‹β€Œο»Ώβ€‹β€‹β€Œο»Ώβ€‹ο»Ώβ€‹ο»Ώβ€β€β€‹β€ο»Ώο»Ώβ€‹β€ο»Ώο»Ώβ€Œβ€β€β€Œβ€Œβ€ο»Ώβ€β€Œο»Ώβ€Œβ€‹β€Œβ€β€Œβ€Œβ€Œβ€ο»Ώβ€‹β€‹ο»Ώβ€Œβ€‹β€‹ο»Ώβ€Œο»Ώβ€‹ο»Ώβ€‹β€Œβ€‹β€ο»Ώβ€β€Œο»Ώβ€‹ο»Ώβ€Œβ€β€‹β€Œβ€Œβ€ο»Ώβ€β€Œβ€β€β€Œβ€Œο»Ώβ€Œβ€‹β€Œο»Ώβ€β€Œβ€‹β€ο»Ώβ€β€Œο»Ώβ€‹ο»Ώβ€Œο»Ώβ€Œβ€‹β€Œο»Ώβ€Œβ€Œβ€Œβ€β€Œβ€‹β€Œβ€β€β€Œβ€Œβ€ο»Ώο»Ώβ€‹β€ο»Ώο»Ώβ€Œβ€β€β€Œβ€Œβ€ο»Ώβ€β€Œο»Ώβ€Œβ€‹β€Œβ€β€Œβ€Œβ€Œβ€ο»Ώβ€β€Œο»Ώβ€Œβ€‹β€‹β€ο»Ώο»Ώβ€Œβ€β€Œβ€Œβ€Œβ€β€Œβ€‹β€Œβ€β€β€Œβ€Œο»Ώβ€Œβ€‹β€‹β€ο»Ώο»Ώβ€Œβ€ο»Ώβ€Œβ€Œβ€ο»Ώο»Ώβ€Œβ€β€Œβ€‹β€Œβ€β€Œβ€Œβ€‹ο»Ώο»Ώβ€Œβ€Œο»Ώβ€‹β€‹β€Œο»Ώβ€‹β€β€Œβ€β€Œβ€Œβ€Œο»Ώβ€‹ο»Ώβ€Œβ€β€Œβ€Œβ€Œβ€ο»Ώβ€β€Œο»Ώβ€Œβ€‹β€Œβ€β€‹β€Œβ€Œο»Ώβ€Œβ€‹β€Œβ€β€β€Œβ€Œβ€ο»Ώο»Ώβ€Œβ€ο»Ώβ€β€‹ο»Ώβ€ο»Ώβ€Œβ€β€β€Œβ€Œβ€β€Œβ€‹β€‹ο»Ώο»Ώβ€Œβ€Œβ€β€Œο»Ώβ€Œο»Ώβ€‹β€‹β€Œβ€β€ο»Ώβ€Œβ€Œβ€Œβ€β€Œβ€β€‹β€Œβ€Œο»Ώβ€Œβ€‹β€Œο»Ώβ€Œβ€Œβ€Œβ€β€Œβ€β€‹ο»Ώβ€Œβ€β€Œβ€Œβ€Œβ€Œβ€Œβ€ο»Ώβ€Œβ€Œβ€Œβ€‹β€Œβ€Œο»Ώβ€Œβ€β€Œο»Ώβ€Œβ€Œβ€Œβ€‹ο»Ώο»Ώβ€Œβ€ο»Ώβ€‹β€Œβ€β€Œβ€β€Œο»Ώβ€β€β€‹ο»Ώβ€Œβ€‹β€Œβ€ο»Ώβ€β€Œβ€‹β€Œο»Ώβ€Œβ€‹ο»Ώο»Ώβ€‹ο»Ώβ€ο»Ώβ€Œο»Ώβ€Œβ€‹β€Œο»Ώβ€β€Œβ€Œο»Ώβ€‹β€‹β€Œβ€β€Œβ€Œβ€‹ο»Ώο»Ώβ€Œβ€Œβ€β€‹β€β€Œβ€ο»Ώβ€‹β€Œβ€ο»Ώο»Ώβ€Œβ€β€Œο»Ώβ€‹ο»Ώβ€ο»Ώβ€Œο»Ώβ€‹β€‹β€Œβ€β€‹β€Œβ€Œο»Ώβ€Œβ€‹β€Œβ€β€β€‹β€‹ο»Ώο»Ώβ€Œβ€Œο»Ώβ€‹β€‹β€Œβ€β€‹β€Œβ€Œβ€β€Œο»Ώβ€Œβ€β€Œβ€Œβ€Œβ€‹β€‹β€β€Œο»Ώβ€Œβ€Œβ€Œβ€β€β€Œβ€Œβ€ο»Ώβ€‹β€Œβ€β€Œβ€‹β€Œβ€β€Œβ€Œβ€Œο»Ώβ€‹β€β€‹β€β€Œβ€Œβ€‹ο»Ώβ€Œβ€Œβ€Œβ€‹β€‹β€β€Œβ€Œο»Ώο»Ώβ€Œβ€β€ο»Ώβ€Œβ€β€Œβ€Œβ€Œο»Ώβ€β€Œβ€‹β€β€Œβ€Œβ€‹ο»Ώβ€‹ο»Ώβ€Œβ€‹β€Œβ€‹β€‹β€β€Œβ€Œβ€‹ο»Ώβ€‹ο»Ώβ€Œβ€‹β€Œβ€‹β€‹β€β€Œβ€Œβ€‹ο»Ώβ€‹β€β€‹ο»Ώβ€‹β€β€Œβ€‹β€β€β€‹ο»Ώβ€‹β€‹β€‹ο»Ώβ€Œο»Ώβ€Œο»Ώβ€β€β€‹β€ο»Ώβ€Œβ€Œβ€β€β€Œβ€Œβ€Œβ€‹β€β€Œβ€β€‹β€β€Œβ€ο»Ώβ€Œβ€Œβ€β€β€Œβ€Œβ€Œβ€‹β€‹β€Œβ€Œβ€Œβ€‹β€‹β€β€Œβ€Œβ€‹ο»Ώβ€‹β€β€‹ο»Ώβ€‹β€β€‹β€β€Œβ€Œβ€‹ο»Ώβ€Œβ€Œβ€Œβ€‹β€Œβ€‹β€‹β€ο»Ώβ€β€Œο»Ώβ€‹β€β€Œβ€β€β€Œβ€Œβ€β€‹ο»Ώβ€Œβ€β€β€‹β€Œβ€Œβ€Œβ€‹β€Œβ€β€Œβ€Œβ€Œο»Ώβ€β€‹β€Œο»Ώβ€Œβ€‹β€‹β€β€Œβ€Œβ€‹ο»Ώβ€Œβ€Œβ€Œβ€‹β€‹β€β€Œβ€Œο»Ώο»Ώβ€Œβ€β€ο»Ώβ€Œβ€β€Œβ€Œβ€Œο»Ώβ€β€Œβ€‹β€β€Œβ€Œβ€‹ο»Ώβ€‹ο»Ώβ€Œβ€‹β€Œβ€‹β€‹β€β€Œβ€Œβ€‹ο»Ώβ€‹ο»Ώβ€Œβ€‹β€Œβ€‹β€‹β€β€Œβ€Œβ€‹ο»Ώβ€‹β€β€‹ο»Ώβ€‹β€β€‹ο»Ώβ€‹β€β€‹ο»Ώβ€‹β€‹β€‹ο»Ώβ€Œο»Ώβ€Œβ€‹β€β€Œβ€Œβ€‹β€Œο»Ώβ€Œο»Ώβ€‹β€Œβ€Œβ€β€Œβ€Œβ€‹ο»Ώβ€‹β€β€Œβ€ο»Ώβ€‹β€Œβ€‹β€Œβ€‹β€Œβ€Œβ€‹β€‹β€‹ο»Ώβ€Œβ€β€‹β€β€Œβ€Œβ€‹ο»Ώβ€‹β€β€‹ο»Ώβ€‹β€β€‹β€β€Œβ€Œβ€‹ο»Ώβ€Œβ€Œβ€Œβ€‹β€Œβ€‹β€‹β€ο»Ώβ€β€Œβ€β€‹ο»Ώβ€Œβ€β€β€‹β€Œβ€β€β€Œβ€Œβ€ο»Ώβ€‹β€Œβ€β€Œβ€‹β€Œο»Ώβ€‹β€β€Œβ€β€Œβ€Œβ€Œβ€ο»Ώβ€β€‹β€β€Œβ€Œβ€‹ο»Ώβ€Œβ€Œβ€Œβ€‹β€‹β€β€Œβ€Œο»Ώο»Ώβ€Œβ€β€ο»Ώβ€Œβ€β€Œβ€Œβ€Œο»Ώβ€β€Œβ€‹β€β€Œβ€Œβ€‹ο»Ώβ€‹ο»Ώβ€Œβ€‹β€Œβ€‹β€‹β€β€Œβ€Œβ€‹ο»Ώβ€‹ο»Ώβ€Œβ€‹β€Œβ€‹β€‹β€β€Œβ€Œβ€‹ο»Ώβ€‹β€β€‹ο»Ώβ€‹β€β€Œβ€‹β€Œβ€Œβ€Œο»Ώβ€Œο»Ώβ€Œβ€ο»Ώο»Ώβ€‹ο»Ώβ€β€Œβ€Œβ€Œβ€β€Œβ€Œβ€‹ο»Ώο»Ώβ€Œβ€β€β€Œβ€Œβ€Œβ€Œβ€‹β€Œβ€ο»Ώβ€Œβ€‹ο»Ώβ€Œβ€β€Œβ€Œβ€‹ο»Ώβ€Œβ€Œβ€Œβ€Œβ€‹β€β€Œβ€Œβ€‹ο»Ώβ€‹β€β€‹ο»Ώβ€‹β€β€‹β€β€Œβ€Œβ€‹ο»Ώβ€Œβ€Œβ€Œβ€‹β€Œβ€‹β€‹β€ο»Ώβ€β€Œο»Ώβ€Œβ€‹β€Œβ€β€Œβ€Œβ€Œο»Ώβ€β€‹β€Œο»Ώβ€Œβ€‹β€‹ο»Ώο»Ώο»Ώβ€Œβ€β€‹β€β€Œβ€β€‹β€Œβ€Œο»Ώβ€‹ο»Ώβ€Œβ€β€Œβ€Œβ€Œβ€Œβ€Œβ€Œβ€Œο»Ώβ€‹β€β€Œβ€ο»Ώβ€‹β€‹ο»Ώο»Ώβ€Œβ€Œβ€β€β€‹β€Œο»Ώβ€Œβ€‹β€Œο»Ώβ€Œβ€‹β€Œο»Ώβ€‹β€‹β€Œο»Ώβ€‹ο»Ώβ€‹β€β€Œβ€Œβ€‹ο»Ώβ€‹ο»Ώβ€Œβ€‹β€‹β€Œβ€‹β€β€Œβ€Œβ€‹ο»Ώβ€‹β€β€Œβ€‹β€Œβ€β€‹β€β€Œβ€Œβ€‹ο»Ώβ€‹β€β€Œβ€‹β€Œβ€β€Œβ€β€β€Œβ€Œβ€ο»Ώβ€β€Œο»Ώβ€Œβ€‹β€Œβ€β€Œβ€Œβ€Œβ€ο»Ώβ€‹β€‹ο»Ώβ€Œβ€‹β€‹ο»Ώβ€Œο»Ώβ€‹ο»Ώβ€‹β€Œβ€‹β€ο»Ώβ€β€Œο»Ώβ€‹ο»Ώβ€Œβ€β€‹β€Œβ€Œβ€ο»Ώβ€β€Œβ€β€β€Œβ€Œο»Ώβ€Œβ€‹β€Œο»Ώβ€β€Œβ€‹β€ο»Ώβ€β€Œο»Ώβ€‹ο»Ώβ€Œο»Ώβ€Œβ€‹β€Œο»Ώβ€Œβ€Œβ€Œβ€β€Œβ€‹β€Œβ€β€β€Œβ€Œβ€ο»Ώο»Ώβ€‹β€β€Œβ€β€Œβ€β€β€Œβ€Œβ€β€Œβ€‹β€‹ο»Ώο»Ώβ€Œβ€Œβ€β€Œο»Ώβ€Œο»Ώβ€‹β€‹β€Œβ€β€ο»Ώβ€Œβ€Œβ€Œβ€β€Œβ€β€‹β€Œβ€Œο»Ώβ€Œβ€‹β€Œο»Ώβ€Œβ€Œβ€Œβ€β€Œβ€β€‹ο»Ώβ€Œβ€β€Œβ€Œβ€Œβ€Œβ€Œβ€ο»Ώβ€Œβ€Œβ€Œβ€‹β€Œβ€Œο»Ώβ€Œβ€β€Œο»Ώβ€Œβ€Œβ€Œβ€‹ο»Ώο»Ώβ€Œβ€ο»Ώβ€‹β€Œβ€β€Œβ€β€Œο»Ώβ€β€β€‹ο»Ώβ€Œβ€‹β€Œβ€ο»Ώβ€β€Œβ€‹β€Œο»Ώβ€Œβ€‹ο»Ώο»Ώβ€‹β€β€Œβ€β€Œο»Ώβ€Œβ€‹β€Œο»Ώβ€β€Œβ€Œο»Ώβ€‹β€‹β€Œβ€β€Œβ€Œβ€‹ο»Ώο»Ώβ€Œβ€Œβ€β€‹β€β€Œβ€ο»Ώβ€‹β€Œβ€ο»Ώο»Ώβ€Œβ€β€Œο»Ώβ€‹β€β€Œβ€β€Œο»Ώβ€‹β€‹β€Œβ€β€‹β€Œβ€Œο»Ώβ€Œβ€‹β€Œβ€β€β€‹β€‹ο»Ώο»Ώβ€Œβ€Œο»Ώβ€‹β€‹β€Œβ€β€‹β€Œβ€Œβ€β€Œο»Ώβ€Œβ€β€Œβ€Œβ€Œβ€‹β€‹β€β€Œο»Ώβ€Œβ€Œβ€Œβ€β€β€Œβ€Œβ€ο»Ώβ€‹β€Œβ€β€Œβ€‹β€Œβ€β€Œβ€Œβ€Œο»Ώβ€‹β€β€‹β€β€Œβ€Œβ€‹ο»Ώβ€Œβ€Œβ€Œβ€‹β€‹β€β€Œβ€Œο»Ώο»Ώβ€Œβ€β€ο»Ώβ€Œβ€β€Œβ€Œβ€Œο»Ώβ€β€Œβ€‹β€β€Œβ€Œβ€‹ο»Ώβ€‹ο»Ώβ€Œβ€‹β€Œβ€‹β€‹β€β€Œβ€Œβ€‹ο»Ώβ€‹ο»Ώβ€Œβ€‹β€Œβ€‹β€‹β€β€Œβ€Œβ€‹ο»Ώβ€‹β€β€‹ο»Ώβ€‹β€β€Œβ€‹β€β€β€‹ο»Ώβ€‹β€‹β€‹ο»Ώβ€Œο»Ώβ€Œο»Ώβ€β€β€‹β€ο»Ώβ€Œβ€Œβ€β€β€Œβ€Œβ€Œβ€‹β€β€Œβ€β€‹β€β€Œβ€ο»Ώβ€Œβ€Œβ€β€β€Œβ€Œβ€Œβ€‹β€‹β€Œβ€Œβ€Œβ€‹β€‹β€β€Œβ€Œβ€‹ο»Ώβ€‹β€β€‹ο»Ώβ€‹β€β€‹β€β€Œβ€Œβ€‹ο»Ώβ€Œβ€Œβ€Œβ€‹β€Œβ€‹β€‹β€ο»Ώβ€β€Œο»Ώβ€‹β€β€Œβ€β€β€Œβ€Œβ€β€‹ο»Ώβ€Œβ€β€β€‹β€Œβ€Œβ€Œβ€‹β€Œβ€β€Œβ€Œβ€Œο»Ώβ€β€‹β€Œο»Ώβ€Œβ€‹β€‹β€β€Œβ€Œβ€‹ο»Ώβ€Œβ€Œβ€Œβ€‹β€‹β€β€Œβ€Œο»Ώο»Ώβ€Œβ€β€ο»Ώβ€Œβ€β€Œβ€Œβ€Œο»Ώβ€β€Œβ€‹β€β€Œβ€Œβ€‹ο»Ώβ€‹ο»Ώβ€Œβ€‹β€Œβ€‹β€‹β€β€Œβ€Œβ€‹ο»Ώβ€‹ο»Ώβ€Œβ€‹β€Œβ€‹β€‹β€β€Œβ€Œβ€‹ο»Ώβ€‹β€β€‹ο»Ώβ€‹β€β€‹ο»Ώβ€‹β€β€‹ο»Ώβ€‹β€‹β€‹ο»Ώβ€Œο»Ώβ€Œβ€‹β€β€Œβ€Œβ€‹β€Œο»Ώβ€Œο»Ώβ€‹β€Œβ€Œβ€β€Œβ€Œβ€‹ο»Ώβ€‹β€β€Œβ€ο»Ώβ€‹β€Œβ€‹β€Œβ€‹β€Œβ€Œβ€‹β€‹β€‹ο»Ώβ€Œβ€β€‹β€β€Œβ€Œβ€‹ο»Ώβ€‹β€β€‹ο»Ώβ€‹β€β€‹β€β€Œβ€Œβ€‹ο»Ώβ€Œβ€Œβ€Œβ€‹β€Œβ€‹β€‹β€ο»Ώβ€β€Œβ€β€‹ο»Ώβ€Œβ€β€β€‹β€Œβ€β€β€Œβ€Œβ€ο»Ώβ€‹β€Œβ€β€Œβ€‹β€Œο»Ώβ€‹β€β€Œβ€β€Œβ€Œβ€Œβ€ο»Ώβ€β€‹β€β€Œβ€Œβ€‹ο»Ώβ€Œβ€Œβ€Œβ€‹β€‹β€β€Œβ€Œο»Ώο»Ώβ€Œβ€β€ο»Ώβ€Œβ€β€Œβ€Œβ€Œο»Ώβ€β€Œβ€‹β€β€Œβ€Œβ€‹ο»Ώβ€‹ο»Ώβ€Œβ€‹β€Œβ€‹β€‹β€β€Œβ€Œβ€‹ο»Ώβ€‹ο»Ώβ€Œβ€‹β€Œβ€‹β€‹β€β€Œβ€Œβ€‹ο»Ώβ€‹β€β€‹ο»Ώβ€‹β€β€Œβ€‹β€Œβ€Œβ€Œο»Ώβ€Œο»Ώβ€Œβ€ο»Ώο»Ώβ€‹ο»Ώβ€β€Œβ€Œβ€Œβ€β€Œβ€Œβ€‹ο»Ώο»Ώβ€Œβ€β€β€Œβ€Œβ€Œβ€Œβ€‹β€Œβ€ο»Ώβ€Œβ€‹ο»Ώβ€Œβ€β€Œβ€Œβ€‹ο»Ώβ€Œβ€Œβ€Œβ€Œβ€‹β€β€Œβ€Œβ€‹ο»Ώβ€‹β€β€‹ο»Ώβ€‹β€β€‹β€β€Œβ€Œβ€‹ο»Ώβ€Œβ€Œβ€Œβ€‹β€Œβ€‹β€‹β€ο»Ώβ€β€Œο»Ώβ€Œβ€‹β€Œβ€β€Œβ€Œβ€Œο»Ώβ€β€‹β€Œο»Ώβ€Œβ€‹β€‹β€β€Œβ€β€Œο»Ώβ€‹β€‹β€Œβ€β€Œβ€Œβ€Œο»Ώβ€‹β€β€Œο»Ώβ€‹ο»Ώβ€Œο»Ώβ€‹β€‹β€Œβ€β€Œβ€Œβ€Œβ€β€‹ο»Ώβ€Œο»Ώβ€Œβ€‹β€Œβ€β€β€Œβ€Œο»Ώβ€Œβ€β€Œβ€β€Œβ€Œβ€‹ο»Ώο»Ώβ€Œβ€Œο»Ώβ€‹β€‹β€Œο»Ώβ€Œβ€Œβ€Œβ€β€‹β€β€Œβ€ο»Ώβ€‹β€Œβ€β€β€Œβ€Œο»Ώβ€‹ο»Ώβ€Œβ€β€β€‹β€Œβ€β€Œβ€Œβ€Œβ€β€Œβ€‹β€‹β€β€‹β€β€Œο»Ώο»Ώβ€Œ will reveal a zip file contained within the image:β€‹β€‹β€‹β€‹β€Œο»Ώβ€ο»Ώβ€‹β€β€‹β€β€Œβ€ο»Ώο»Ώβ€Œο»Ώβ€‹β€β€Œβ€β€β€Œβ€Œβ€β€Œο»Ώβ€Œβ€β€β€Œβ€Œβ€ο»Ώβ€β€‹β€β€‹β€β€‹ο»Ώβ€β€β€‹β€β€‹β€β€Œο»Ώβ€‹ο»Ώβ€Œβ€β€‹β€Œβ€Œβ€ο»Ώβ€β€Œβ€β€β€Œβ€Œο»Ώβ€Œβ€‹β€Œο»Ώβ€β€Œβ€‹β€ο»Ώβ€β€Œβ€β€β€Œβ€Œβ€ο»Ώο»Ώβ€‹β€β€‹β€β€‹β€ο»Ώβ€‹β€‹β€β€‹β€β€Œβ€β€β€‹β€Œο»Ώβ€‹β€β€Œβ€β€Œβ€Œβ€Œβ€β€Œβ€β€‹β€β€‹β€β€‹ο»Ώβ€β€β€‹β€β€‹β€β€Œβ€β€β€‹β€Œο»Ώβ€Œβ€‹β€Œο»Ώβ€Œβ€‹β€Œο»Ώβ€‹β€‹β€Œο»Ώβ€‹ο»Ώβ€‹ο»Ώβ€β€β€‹β€ο»Ώο»Ώβ€‹β€ο»Ώο»Ώβ€Œβ€β€β€Œβ€Œβ€ο»Ώβ€β€Œο»Ώβ€Œβ€‹β€Œβ€β€Œβ€Œβ€Œβ€ο»Ώβ€‹β€‹ο»Ώβ€Œβ€‹β€‹ο»Ώβ€Œο»Ώβ€‹ο»Ώβ€‹β€Œβ€‹β€ο»Ώβ€β€Œο»Ώβ€‹ο»Ώβ€Œβ€β€‹β€Œβ€Œβ€ο»Ώβ€β€Œβ€β€β€Œβ€Œο»Ώβ€Œβ€‹β€Œο»Ώβ€β€Œβ€‹β€ο»Ώβ€β€Œο»Ώβ€‹ο»Ώβ€Œο»Ώβ€Œβ€‹β€Œο»Ώβ€Œβ€Œβ€Œβ€β€Œβ€‹β€Œβ€β€β€Œβ€Œβ€ο»Ώο»Ώβ€‹β€ο»Ώο»Ώβ€Œβ€β€β€Œβ€Œβ€ο»Ώβ€β€Œο»Ώβ€Œβ€‹β€Œβ€β€Œβ€Œβ€Œβ€ο»Ώβ€β€Œο»Ώβ€Œβ€‹β€‹β€ο»Ώο»Ώβ€Œβ€β€Œβ€Œβ€Œβ€β€Œβ€‹β€Œβ€β€β€Œβ€Œο»Ώβ€Œβ€‹β€‹β€ο»Ώο»Ώβ€Œβ€ο»Ώβ€Œβ€Œβ€ο»Ώο»Ώβ€Œβ€β€Œβ€‹β€Œβ€β€Œβ€Œβ€‹ο»Ώο»Ώβ€Œβ€Œο»Ώβ€‹β€‹β€Œο»Ώβ€‹β€β€Œβ€β€Œβ€Œβ€Œο»Ώβ€‹ο»Ώβ€Œβ€β€Œβ€Œβ€Œβ€ο»Ώβ€β€Œο»Ώβ€Œβ€‹β€Œβ€β€‹β€Œβ€Œο»Ώβ€Œβ€‹β€Œβ€β€β€Œβ€Œβ€ο»Ώο»Ώβ€Œβ€ο»Ώβ€β€‹ο»Ώβ€ο»Ώβ€Œβ€β€β€Œβ€Œβ€β€Œβ€‹β€‹ο»Ώο»Ώβ€Œβ€Œβ€β€Œο»Ώβ€Œο»Ώβ€‹β€‹β€Œβ€β€ο»Ώβ€Œβ€Œβ€Œβ€β€Œβ€β€‹β€Œβ€Œο»Ώβ€Œβ€‹β€Œο»Ώβ€Œβ€Œβ€Œβ€β€Œβ€β€‹ο»Ώβ€Œβ€β€Œβ€Œβ€Œβ€Œβ€Œβ€ο»Ώβ€Œβ€Œβ€Œβ€‹β€Œβ€Œο»Ώβ€Œβ€β€Œο»Ώβ€Œβ€Œβ€Œβ€‹ο»Ώο»Ώβ€Œβ€ο»Ώβ€‹β€Œβ€β€Œβ€β€Œο»Ώβ€β€β€‹ο»Ώβ€Œβ€‹β€Œβ€ο»Ώβ€β€Œβ€‹β€Œο»Ώβ€Œβ€‹ο»Ώο»Ώβ€‹ο»Ώβ€ο»Ώβ€Œο»Ώβ€Œβ€‹β€Œο»Ώβ€β€Œβ€Œο»Ώβ€‹β€‹β€Œβ€β€Œβ€Œβ€‹ο»Ώο»Ώβ€Œβ€Œβ€β€‹β€β€Œβ€ο»Ώβ€‹β€Œβ€ο»Ώο»Ώβ€Œβ€β€Œο»Ώβ€‹ο»Ώβ€ο»Ώβ€Œο»Ώβ€‹β€‹β€Œβ€β€‹β€Œβ€Œο»Ώβ€Œβ€‹β€Œβ€β€β€‹β€‹ο»Ώο»Ώβ€Œβ€Œο»Ώβ€‹β€‹β€Œβ€β€‹β€Œβ€Œβ€β€Œο»Ώβ€Œβ€β€Œβ€Œβ€Œβ€‹β€‹β€β€Œο»Ώβ€Œβ€Œβ€Œβ€β€β€Œβ€Œβ€ο»Ώβ€‹β€Œβ€β€Œβ€‹β€Œβ€β€Œβ€Œβ€Œο»Ώβ€‹β€β€‹β€β€Œβ€Œβ€‹ο»Ώβ€Œβ€Œβ€Œβ€‹β€‹β€β€Œβ€Œο»Ώο»Ώβ€Œβ€β€ο»Ώβ€Œβ€β€Œβ€Œβ€Œο»Ώβ€β€Œβ€‹β€β€Œβ€Œβ€‹ο»Ώβ€‹ο»Ώβ€Œβ€‹β€Œβ€‹β€‹β€β€Œβ€Œβ€‹ο»Ώβ€‹ο»Ώβ€Œβ€‹β€Œβ€‹β€‹β€β€Œβ€Œβ€‹ο»Ώβ€‹β€β€‹ο»Ώβ€‹β€β€Œβ€‹β€β€β€‹ο»Ώβ€‹β€‹β€‹ο»Ώβ€Œο»Ώβ€Œο»Ώβ€β€β€‹β€ο»Ώβ€Œβ€Œβ€β€β€Œβ€Œβ€Œβ€‹β€β€Œβ€β€‹β€β€Œβ€ο»Ώβ€Œβ€Œβ€β€β€Œβ€Œβ€Œβ€‹β€‹β€Œβ€Œβ€Œβ€‹β€‹β€β€Œβ€Œβ€‹ο»Ώβ€‹β€β€‹ο»Ώβ€‹β€β€‹β€β€Œβ€Œβ€‹ο»Ώβ€Œβ€Œβ€Œβ€‹β€Œβ€‹β€‹β€ο»Ώβ€β€Œο»Ώβ€‹β€β€Œβ€β€β€Œβ€Œβ€β€‹ο»Ώβ€Œβ€β€β€‹β€Œβ€Œβ€Œβ€‹β€Œβ€β€Œβ€Œβ€Œο»Ώβ€β€‹β€Œο»Ώβ€Œβ€‹β€‹β€β€Œβ€Œβ€‹ο»Ώβ€Œβ€Œβ€Œβ€‹β€‹β€β€Œβ€Œο»Ώο»Ώβ€Œβ€β€ο»Ώβ€Œβ€β€Œβ€Œβ€Œο»Ώβ€β€Œβ€‹β€β€Œβ€Œβ€‹ο»Ώβ€‹ο»Ώβ€Œβ€‹β€Œβ€‹β€‹β€β€Œβ€Œβ€‹ο»Ώβ€‹ο»Ώβ€Œβ€‹β€Œβ€‹β€‹β€β€Œβ€Œβ€‹ο»Ώβ€‹β€β€‹ο»Ώβ€‹β€β€‹ο»Ώβ€‹β€β€‹ο»Ώβ€‹β€‹β€‹ο»Ώβ€Œο»Ώβ€Œβ€‹β€β€Œβ€Œβ€‹β€Œο»Ώβ€Œο»Ώβ€‹β€Œβ€Œβ€β€Œβ€Œβ€‹ο»Ώβ€‹β€β€Œβ€ο»Ώβ€‹β€Œβ€‹β€Œβ€‹β€Œβ€Œβ€‹β€‹β€‹ο»Ώβ€Œβ€β€‹β€β€Œβ€Œβ€‹ο»Ώβ€‹β€β€‹ο»Ώβ€‹β€β€‹β€β€Œβ€Œβ€‹ο»Ώβ€Œβ€Œβ€Œβ€‹β€Œβ€‹β€‹β€ο»Ώβ€β€Œβ€β€‹ο»Ώβ€Œβ€β€β€‹β€Œβ€β€β€Œβ€Œβ€ο»Ώβ€‹β€Œβ€β€Œβ€‹β€Œο»Ώβ€‹β€β€Œβ€β€Œβ€Œβ€Œβ€ο»Ώβ€β€‹β€β€Œβ€Œβ€‹ο»Ώβ€Œβ€Œβ€Œβ€‹β€‹β€β€Œβ€Œο»Ώο»Ώβ€Œβ€β€ο»Ώβ€Œβ€β€Œβ€Œβ€Œο»Ώβ€β€Œβ€‹β€β€Œβ€Œβ€‹ο»Ώβ€‹ο»Ώβ€Œβ€‹β€Œβ€‹β€‹β€β€Œβ€Œβ€‹ο»Ώβ€‹ο»Ώβ€Œβ€‹β€Œβ€‹β€‹β€β€Œβ€Œβ€‹ο»Ώβ€‹β€β€‹ο»Ώβ€‹β€β€Œβ€β€β€‹β€Œο»Ώβ€‹β€Œβ€Œο»Ώβ€Œβ€Œβ€Œβ€β€β€Œβ€Œβ€‹β€Œβ€‹β€Œβ€‹β€Œβ€Œβ€‹ο»Ώβ€‹β€β€Œβ€Œβ€‹β€Œβ€Œο»Ώβ€‹ο»Ώβ€Œβ€‹β€β€β€Œβ€β€Œο»Ώβ€Œβ€ο»Ώβ€β€‹β€β€Œβ€Œβ€‹ο»Ώβ€‹β€β€‹ο»Ώβ€‹β€β€‹β€β€Œβ€Œβ€‹ο»Ώβ€Œβ€Œβ€Œβ€‹β€Œβ€‹β€‹β€ο»Ώβ€β€Œο»Ώβ€Œβ€‹β€Œβ€β€Œβ€Œβ€Œο»Ώβ€β€‹β€Œο»Ώβ€Œβ€‹β€‹ο»Ώο»Ώο»Ώβ€Œβ€β€‹β€β€Œβ€β€‹β€Œβ€Œο»Ώβ€‹ο»Ώβ€Œβ€β€Œβ€Œβ€Œβ€Œβ€Œβ€Œβ€Œο»Ώβ€‹β€β€Œβ€ο»Ώβ€‹β€‹ο»Ώο»Ώβ€Œβ€Œβ€β€β€‹β€Œο»Ώβ€Œβ€‹β€Œο»Ώβ€Œβ€‹β€Œο»Ώβ€‹β€‹β€Œο»Ώβ€‹ο»Ώβ€‹β€β€Œβ€Œβ€‹ο»Ώβ€‹ο»Ώβ€Œβ€‹β€‹β€Œβ€‹β€β€Œβ€Œβ€‹ο»Ώβ€‹β€β€Œβ€‹β€Œβ€β€‹β€β€Œβ€Œβ€‹ο»Ώβ€‹β€β€Œβ€‹β€Œβ€β€Œβ€β€β€Œβ€Œβ€ο»Ώβ€β€Œο»Ώβ€Œβ€‹β€Œβ€β€Œβ€Œβ€Œβ€ο»Ώβ€‹β€‹ο»Ώβ€Œβ€‹β€‹ο»Ώβ€Œο»Ώβ€‹ο»Ώβ€‹β€Œβ€‹β€ο»Ώβ€β€Œο»Ώβ€‹ο»Ώβ€Œβ€β€‹β€Œβ€Œβ€ο»Ώβ€β€Œβ€β€β€Œβ€Œο»Ώβ€Œβ€‹β€Œο»Ώβ€β€Œβ€‹β€ο»Ώβ€β€Œο»Ώβ€‹ο»Ώβ€Œο»Ώβ€Œβ€‹β€Œο»Ώβ€Œβ€Œβ€Œβ€β€Œβ€‹β€Œβ€β€β€Œβ€Œβ€ο»Ώο»Ώβ€‹β€β€Œβ€β€Œβ€β€β€Œβ€Œβ€β€Œβ€‹β€‹ο»Ώο»Ώβ€Œβ€Œβ€β€Œο»Ώβ€Œο»Ώβ€‹β€‹β€Œβ€β€ο»Ώβ€Œβ€Œβ€Œβ€β€Œβ€β€‹β€Œβ€Œο»Ώβ€Œβ€‹β€Œο»Ώβ€Œβ€Œβ€Œβ€β€Œβ€β€‹ο»Ώβ€Œβ€β€Œβ€Œβ€Œβ€Œβ€Œβ€ο»Ώβ€Œβ€Œβ€Œβ€‹β€Œβ€Œο»Ώβ€Œβ€β€Œο»Ώβ€Œβ€Œβ€Œβ€‹ο»Ώο»Ώβ€Œβ€ο»Ώβ€‹β€Œβ€β€Œβ€β€Œο»Ώβ€β€β€‹ο»Ώβ€Œβ€‹β€Œβ€ο»Ώβ€β€Œβ€‹β€Œο»Ώβ€Œβ€‹ο»Ώο»Ώβ€‹β€β€Œβ€β€Œο»Ώβ€Œβ€‹β€Œο»Ώβ€β€Œβ€Œο»Ώβ€‹β€‹β€Œβ€β€Œβ€Œβ€‹ο»Ώο»Ώβ€Œβ€Œβ€β€‹β€β€Œβ€ο»Ώβ€‹β€Œβ€ο»Ώο»Ώβ€Œβ€β€Œο»Ώβ€‹β€β€Œβ€β€Œο»Ώβ€‹β€‹β€Œβ€β€‹β€Œβ€Œο»Ώβ€Œβ€‹β€Œβ€β€β€‹β€‹ο»Ώο»Ώβ€Œβ€Œο»Ώβ€‹β€‹β€Œβ€β€‹β€Œβ€Œβ€β€Œο»Ώβ€Œβ€β€Œβ€Œβ€Œβ€‹β€‹β€β€Œο»Ώβ€Œβ€Œβ€Œβ€β€β€Œβ€Œβ€ο»Ώβ€‹β€Œβ€β€Œβ€‹β€Œβ€β€Œβ€Œβ€Œο»Ώβ€‹β€β€‹β€β€Œβ€Œβ€‹ο»Ώβ€Œβ€Œβ€Œβ€‹β€‹β€β€Œβ€Œο»Ώο»Ώβ€Œβ€β€ο»Ώβ€Œβ€β€Œβ€Œβ€Œο»Ώβ€β€Œβ€‹β€β€Œβ€Œβ€‹ο»Ώβ€‹ο»Ώβ€Œβ€‹β€Œβ€‹β€‹β€β€Œβ€Œβ€‹ο»Ώβ€‹ο»Ώβ€Œβ€‹β€Œβ€‹β€‹β€β€Œβ€Œβ€‹ο»Ώβ€‹β€β€‹ο»Ώβ€‹β€β€Œβ€‹β€β€β€‹ο»Ώβ€‹β€‹β€‹ο»Ώβ€Œο»Ώβ€Œο»Ώβ€β€β€‹β€ο»Ώβ€Œβ€Œβ€β€β€Œβ€Œβ€Œβ€‹β€β€Œβ€β€‹β€β€Œβ€ο»Ώβ€Œβ€Œβ€β€β€Œβ€Œβ€Œβ€‹β€‹β€Œβ€Œβ€Œβ€‹β€‹β€β€Œβ€Œβ€‹ο»Ώβ€‹β€β€‹ο»Ώβ€‹β€β€‹β€β€Œβ€Œβ€‹ο»Ώβ€Œβ€Œβ€Œβ€‹β€Œβ€‹β€‹β€ο»Ώβ€β€Œο»Ώβ€‹β€β€Œβ€β€β€Œβ€Œβ€β€‹ο»Ώβ€Œβ€β€β€‹β€Œβ€Œβ€Œβ€‹β€Œβ€β€Œβ€Œβ€Œο»Ώβ€β€‹β€Œο»Ώβ€Œβ€‹β€‹β€β€Œβ€Œβ€‹ο»Ώβ€Œβ€Œβ€Œβ€‹β€‹β€β€Œβ€Œο»Ώο»Ώβ€Œβ€β€ο»Ώβ€Œβ€β€Œβ€Œβ€Œο»Ώβ€β€Œβ€‹β€β€Œβ€Œβ€‹ο»Ώβ€‹ο»Ώβ€Œβ€‹β€Œβ€‹β€‹β€β€Œβ€Œβ€‹ο»Ώβ€‹ο»Ώβ€Œβ€‹β€Œβ€‹β€‹β€β€Œβ€Œβ€‹ο»Ώβ€‹β€β€‹ο»Ώβ€‹β€β€‹ο»Ώβ€‹β€β€‹ο»Ώβ€‹β€‹β€‹ο»Ώβ€Œο»Ώβ€Œβ€‹β€β€Œβ€Œβ€‹β€Œο»Ώβ€Œο»Ώβ€‹β€Œβ€Œβ€β€Œβ€Œβ€‹ο»Ώβ€‹β€β€Œβ€ο»Ώβ€‹β€Œβ€‹β€Œβ€‹β€Œβ€Œβ€‹β€‹β€‹ο»Ώβ€Œβ€β€‹β€β€Œβ€Œβ€‹ο»Ώβ€‹β€β€‹ο»Ώβ€‹β€β€‹β€β€Œβ€Œβ€‹ο»Ώβ€Œβ€Œβ€Œβ€‹β€Œβ€‹β€‹β€ο»Ώβ€β€Œβ€β€‹ο»Ώβ€Œβ€β€β€‹β€Œβ€β€β€Œβ€Œβ€ο»Ώβ€‹β€Œβ€β€Œβ€‹β€Œο»Ώβ€‹β€β€Œβ€β€Œβ€Œβ€Œβ€ο»Ώβ€β€‹β€β€Œβ€Œβ€‹ο»Ώβ€Œβ€Œβ€Œβ€‹β€‹β€β€Œβ€Œο»Ώο»Ώβ€Œβ€β€ο»Ώβ€Œβ€β€Œβ€Œβ€Œο»Ώβ€β€Œβ€‹β€β€Œβ€Œβ€‹ο»Ώβ€‹ο»Ώβ€Œβ€‹β€Œβ€‹β€‹β€β€Œβ€Œβ€‹ο»Ώβ€‹ο»Ώβ€Œβ€‹β€Œβ€‹β€‹β€β€Œβ€Œβ€‹ο»Ώβ€‹β€β€‹ο»Ώβ€‹β€β€Œβ€β€β€‹β€Œο»Ώβ€‹β€Œβ€Œο»Ώβ€Œβ€Œβ€Œβ€β€β€Œβ€Œβ€‹β€Œβ€‹β€Œβ€‹β€Œβ€Œβ€‹ο»Ώβ€‹β€β€Œβ€Œβ€‹β€Œβ€Œο»Ώβ€‹ο»Ώβ€Œβ€‹β€β€β€Œβ€β€Œο»Ώβ€Œβ€ο»Ώβ€β€‹β€β€Œβ€Œβ€‹ο»Ώβ€‹β€β€‹ο»Ώβ€‹β€β€‹β€β€Œβ€Œβ€‹ο»Ώβ€Œβ€Œβ€Œβ€‹β€Œβ€‹β€‹β€ο»Ώβ€β€Œο»Ώβ€Œβ€‹β€Œβ€β€Œβ€Œβ€Œο»Ώβ€β€‹β€Œο»Ώβ€Œβ€‹β€‹β€β€Œβ€β€Œο»Ώβ€‹β€‹β€Œβ€β€Œβ€Œβ€Œο»Ώβ€‹β€β€Œο»Ώβ€‹ο»Ώβ€Œο»Ώβ€‹β€‹β€Œβ€β€Œβ€Œβ€Œβ€β€‹ο»Ώβ€Œο»Ώβ€Œβ€‹β€Œβ€β€β€Œβ€Œο»Ώβ€Œβ€β€Œβ€β€Œβ€Œβ€‹ο»Ώο»Ώβ€Œβ€Œο»Ώβ€‹β€‹β€Œο»Ώβ€Œβ€Œβ€Œβ€β€‹β€β€Œβ€ο»Ώβ€‹β€Œβ€β€β€Œβ€Œο»Ώβ€‹ο»Ώβ€Œβ€β€β€‹β€Œβ€β€Œβ€Œβ€Œβ€β€Œβ€‹β€‹β€β€‹β€β€Œο»Ώο»Ώβ€Œ

<span id="d978" class="dh yq gq gr yj b be yr ys ab yt">$ binwalk jeff.png </span><span id="a04c" class="dh yq gq gr yj b be yu yv yw yx yy ys ab yt">DECIMAL HEXADECIMAL DESCRIPTION
--------------------------------------------------------------------------------
0 0x0 PNG image, 459 x 430, 8-bit/color RGB, non-interlaced
13444 0x3484 Zip archive data, at least v1.0 to extract, name: brut3_m3_pl5_d1g1tz_0nly/
13507 0x34C3 Zip archive data, encrypted at least v1.0 to extract, compressed size: 17, uncompressed size: 5, name: brut3_m3_pl5_d1g1tz_0nly/brut3_m3_pl5_d1g1tz_0nly.txt
13767 0x35C7 End of Zip archive, footer length: 22</span>β€‹β€‹β€‹β€‹β€Œο»Ώβ€ο»Ώβ€‹β€β€‹β€β€Œβ€ο»Ώο»Ώβ€Œο»Ώβ€‹β€β€Œβ€β€β€Œβ€Œβ€β€Œο»Ώβ€Œβ€β€β€Œβ€Œβ€ο»Ώβ€β€‹β€β€‹β€β€‹ο»Ώβ€β€β€‹β€β€‹β€β€Œο»Ώβ€‹ο»Ώβ€Œβ€β€‹β€Œβ€Œβ€ο»Ώβ€β€Œβ€β€β€Œβ€Œο»Ώβ€Œβ€‹β€Œο»Ώβ€β€Œβ€‹β€ο»Ώβ€β€Œβ€β€β€Œβ€Œβ€ο»Ώο»Ώβ€‹β€β€‹β€β€‹β€ο»Ώβ€‹β€‹β€β€‹β€β€Œβ€β€β€‹β€Œο»Ώβ€‹β€β€Œβ€β€Œβ€Œβ€Œβ€β€Œβ€β€‹β€β€‹β€β€‹ο»Ώβ€β€β€‹β€β€‹β€β€Œβ€β€β€‹β€Œο»Ώβ€Œβ€‹β€Œο»Ώβ€Œβ€‹β€Œο»Ώβ€‹β€‹β€Œο»Ώβ€‹ο»Ώβ€‹ο»Ώβ€β€β€‹β€ο»Ώο»Ώβ€‹β€ο»Ώο»Ώβ€Œβ€β€β€Œβ€Œβ€ο»Ώβ€β€Œο»Ώβ€Œβ€‹β€Œβ€β€Œβ€Œβ€Œβ€ο»Ώβ€‹β€‹ο»Ώβ€Œβ€‹β€‹ο»Ώβ€Œο»Ώβ€‹ο»Ώβ€‹β€Œβ€‹β€ο»Ώβ€β€Œο»Ώβ€‹ο»Ώβ€Œβ€β€‹β€Œβ€Œβ€ο»Ώβ€β€Œβ€β€β€Œβ€Œο»Ώβ€Œβ€‹β€Œο»Ώβ€β€Œβ€‹β€ο»Ώβ€β€Œο»Ώβ€‹ο»Ώβ€Œο»Ώβ€Œβ€‹β€Œο»Ώβ€Œβ€Œβ€Œβ€β€Œβ€‹β€Œβ€β€β€Œβ€Œβ€ο»Ώο»Ώβ€‹β€ο»Ώο»Ώβ€Œβ€β€β€Œβ€Œβ€ο»Ώβ€β€Œο»Ώβ€Œβ€‹β€Œβ€β€Œβ€Œβ€Œβ€ο»Ώβ€β€Œο»Ώβ€Œβ€‹β€‹β€ο»Ώο»Ώβ€Œβ€β€Œβ€Œβ€Œβ€β€Œβ€‹β€Œβ€β€β€Œβ€Œο»Ώβ€Œβ€‹β€‹β€ο»Ώο»Ώβ€Œβ€ο»Ώβ€Œβ€Œβ€ο»Ώο»Ώβ€Œβ€β€Œβ€‹β€Œβ€β€Œβ€Œβ€‹ο»Ώο»Ώβ€Œβ€Œο»Ώβ€‹β€‹β€Œο»Ώβ€‹β€β€Œβ€β€Œβ€Œβ€Œο»Ώβ€‹ο»Ώβ€Œβ€β€Œβ€Œβ€Œβ€ο»Ώβ€β€Œο»Ώβ€Œβ€‹β€Œβ€β€‹β€Œβ€Œο»Ώβ€Œβ€‹β€Œβ€β€β€Œβ€Œβ€ο»Ώο»Ώβ€Œβ€ο»Ώβ€β€‹ο»Ώβ€ο»Ώβ€Œβ€β€β€Œβ€Œβ€β€Œβ€‹β€‹ο»Ώο»Ώβ€Œβ€Œβ€β€Œο»Ώβ€Œο»Ώβ€‹β€‹β€Œβ€β€ο»Ώβ€Œβ€Œβ€Œβ€β€Œβ€β€‹β€Œβ€Œο»Ώβ€Œβ€‹β€Œο»Ώβ€Œβ€Œβ€Œβ€β€Œβ€β€‹ο»Ώβ€Œβ€β€Œβ€Œβ€Œβ€Œβ€Œβ€ο»Ώβ€Œβ€Œβ€Œβ€‹β€Œβ€Œο»Ώβ€Œβ€β€Œο»Ώβ€Œβ€Œβ€Œβ€‹ο»Ώο»Ώβ€Œβ€ο»Ώβ€‹β€Œβ€β€Œβ€β€Œο»Ώβ€β€β€‹ο»Ώβ€Œβ€‹β€Œβ€ο»Ώβ€β€Œβ€‹β€Œο»Ώβ€Œβ€‹ο»Ώο»Ώβ€‹ο»Ώβ€ο»Ώβ€Œο»Ώβ€Œβ€‹β€Œο»Ώβ€β€Œβ€Œο»Ώβ€‹β€‹β€Œβ€β€Œβ€Œβ€‹ο»Ώο»Ώβ€Œβ€Œβ€β€‹β€β€Œβ€ο»Ώβ€‹β€Œβ€ο»Ώο»Ώβ€Œβ€β€Œο»Ώβ€‹ο»Ώβ€ο»Ώβ€Œο»Ώβ€‹β€‹β€Œβ€β€‹β€Œβ€Œο»Ώβ€Œβ€‹β€Œβ€β€β€‹β€‹ο»Ώο»Ώβ€Œβ€Œο»Ώβ€‹β€‹β€Œβ€β€‹β€Œβ€Œβ€β€Œο»Ώβ€Œβ€β€Œβ€Œβ€Œβ€‹β€‹β€β€Œο»Ώβ€Œβ€Œβ€Œβ€β€β€Œβ€Œβ€ο»Ώβ€‹β€Œβ€β€Œβ€‹β€Œβ€β€Œβ€Œβ€Œο»Ώβ€‹β€β€‹β€β€Œβ€Œβ€‹ο»Ώβ€Œβ€Œβ€Œβ€‹β€‹β€β€Œβ€Œο»Ώο»Ώβ€Œβ€β€ο»Ώβ€Œβ€β€Œβ€Œβ€Œο»Ώβ€β€Œβ€‹β€β€Œβ€Œβ€‹ο»Ώβ€‹ο»Ώβ€Œβ€‹β€Œβ€‹β€‹β€β€Œβ€Œβ€‹ο»Ώβ€‹ο»Ώβ€Œβ€‹β€Œβ€‹β€‹β€β€Œβ€Œβ€‹ο»Ώβ€‹β€β€‹ο»Ώβ€‹β€β€Œβ€‹β€β€β€‹ο»Ώβ€‹β€‹β€‹ο»Ώβ€Œο»Ώβ€Œο»Ώβ€β€β€‹β€ο»Ώβ€Œβ€Œβ€β€β€Œβ€Œβ€Œβ€‹β€β€Œβ€β€‹β€β€Œβ€ο»Ώβ€Œβ€Œβ€β€β€Œβ€Œβ€Œβ€‹β€‹β€Œβ€Œβ€Œβ€‹β€‹β€β€Œβ€Œβ€‹ο»Ώβ€‹β€β€‹ο»Ώβ€‹β€β€‹β€β€Œβ€Œβ€‹ο»Ώβ€Œβ€Œβ€Œβ€‹β€Œβ€‹β€‹β€ο»Ώβ€β€Œο»Ώβ€‹β€β€Œβ€β€β€Œβ€Œβ€β€‹ο»Ώβ€Œβ€β€β€‹β€Œβ€Œβ€Œβ€‹β€Œβ€β€Œβ€Œβ€Œο»Ώβ€β€‹β€Œο»Ώβ€Œβ€‹β€‹β€β€Œβ€Œβ€‹ο»Ώβ€Œβ€Œβ€Œβ€‹β€‹β€β€Œβ€Œο»Ώο»Ώβ€Œβ€β€ο»Ώβ€Œβ€β€Œβ€Œβ€Œο»Ώβ€β€Œβ€‹β€β€Œβ€Œβ€‹ο»Ώβ€‹ο»Ώβ€Œβ€‹β€Œβ€‹β€‹β€β€Œβ€Œβ€‹ο»Ώβ€‹ο»Ώβ€Œβ€‹β€Œβ€‹β€‹β€β€Œβ€Œβ€‹ο»Ώβ€‹β€β€‹ο»Ώβ€‹β€β€Œβ€‹β€Œο»Ώβ€Œβ€ο»Ώβ€‹β€Œβ€Œβ€Œο»Ώβ€Œο»Ώβ€‹β€β€Œβ€Œβ€‹β€‹β€Œβ€Œβ€Œβ€Œβ€Œο»Ώβ€β€‹β€Œβ€β€Œο»Ώβ€‹ο»Ώβ€Œο»Ώβ€Œο»Ώβ€β€‹β€Œβ€Œβ€‹ο»Ώβ€‹ο»Ώβ€β€‹β€‹β€β€Œβ€Œβ€‹ο»Ώβ€‹β€β€‹ο»Ώβ€‹β€β€‹β€β€Œβ€Œβ€‹ο»Ώβ€Œβ€Œβ€Œβ€‹β€Œβ€‹β€‹β€ο»Ώβ€β€Œβ€β€‹ο»Ώβ€Œβ€β€β€‹β€Œβ€β€β€Œβ€Œβ€ο»Ώβ€‹β€Œβ€β€Œβ€‹β€Œο»Ώβ€‹β€β€Œβ€β€Œβ€Œβ€Œβ€ο»Ώβ€β€‹β€β€Œβ€Œβ€‹ο»Ώβ€Œβ€Œβ€Œβ€‹β€‹β€β€Œβ€Œο»Ώο»Ώβ€Œβ€β€ο»Ώβ€Œβ€β€Œβ€Œβ€Œο»Ώβ€β€Œβ€‹β€β€Œβ€Œβ€‹ο»Ώβ€‹ο»Ώβ€Œβ€‹β€Œβ€‹β€‹β€β€Œβ€Œβ€‹ο»Ώβ€‹ο»Ώβ€Œβ€‹β€Œβ€‹β€‹β€β€Œβ€Œβ€‹ο»Ώβ€‹β€β€‹ο»Ώβ€‹β€β€Œβ€‹β€‹ο»Ώβ€Œο»Ώβ€‹β€β€Œβ€Œβ€β€‹β€Œο»Ώβ€‹β€β€Œβ€Œβ€β€‹β€Œβ€ο»Ώβ€β€Œβ€Œβ€Œβ€β€Œβ€Œβ€‹β€Œβ€Œο»Ώβ€‹β€β€Œβ€ο»Ώβ€β€‹ο»Ώβ€Œο»Ώβ€Œβ€‹β€β€β€‹β€β€Œβ€Œβ€‹ο»Ώβ€‹β€β€‹ο»Ώβ€‹β€β€‹β€β€Œβ€Œβ€‹ο»Ώβ€Œβ€Œβ€Œβ€‹β€Œβ€‹β€‹β€ο»Ώβ€β€Œο»Ώβ€Œβ€‹β€Œβ€β€Œβ€Œβ€Œο»Ώβ€β€‹β€Œο»Ώβ€Œβ€‹β€‹ο»Ώο»Ώο»Ώβ€Œβ€β€‹β€β€Œβ€β€‹β€Œβ€Œο»Ώβ€‹ο»Ώβ€Œβ€β€Œβ€Œβ€Œβ€Œβ€Œβ€Œβ€Œο»Ώβ€‹β€β€Œβ€ο»Ώβ€‹β€‹ο»Ώο»Ώβ€Œβ€Œβ€β€β€‹β€Œο»Ώβ€Œβ€‹β€Œο»Ώβ€Œβ€‹β€Œο»Ώβ€‹β€‹β€Œο»Ώβ€‹ο»Ώβ€‹β€β€Œβ€Œβ€‹ο»Ώβ€‹ο»Ώβ€Œβ€‹β€‹β€Œβ€‹β€β€Œβ€Œβ€‹ο»Ώβ€‹β€β€Œβ€‹β€Œβ€β€‹β€β€Œβ€Œβ€‹ο»Ώβ€‹β€β€Œβ€‹β€Œβ€β€Œβ€β€β€Œβ€Œβ€ο»Ώβ€β€Œο»Ώβ€Œβ€‹β€Œβ€β€Œβ€Œβ€Œβ€ο»Ώβ€‹β€‹ο»Ώβ€Œβ€‹β€‹ο»Ώβ€Œο»Ώβ€‹ο»Ώβ€‹β€Œβ€‹β€ο»Ώβ€β€Œο»Ώβ€‹ο»Ώβ€Œβ€β€‹β€Œβ€Œβ€ο»Ώβ€β€Œβ€β€β€Œβ€Œο»Ώβ€Œβ€‹β€Œο»Ώβ€β€Œβ€‹β€ο»Ώβ€β€Œο»Ώβ€‹ο»Ώβ€Œο»Ώβ€Œβ€‹β€Œο»Ώβ€Œβ€Œβ€Œβ€β€Œβ€‹β€Œβ€β€β€Œβ€Œβ€ο»Ώο»Ώβ€‹β€β€Œβ€β€Œβ€β€β€Œβ€Œβ€β€Œβ€‹β€‹ο»Ώο»Ώβ€Œβ€Œβ€β€Œο»Ώβ€Œο»Ώβ€‹β€‹β€Œβ€β€ο»Ώβ€Œβ€Œβ€Œβ€β€Œβ€β€‹β€Œβ€Œο»Ώβ€Œβ€‹β€Œο»Ώβ€Œβ€Œβ€Œβ€β€Œβ€β€‹ο»Ώβ€Œβ€β€Œβ€Œβ€Œβ€Œβ€Œβ€ο»Ώβ€Œβ€Œβ€Œβ€‹β€Œβ€Œο»Ώβ€Œβ€β€Œο»Ώβ€Œβ€Œβ€Œβ€‹ο»Ώο»Ώβ€Œβ€ο»Ώβ€‹β€Œβ€β€Œβ€β€Œο»Ώβ€β€β€‹ο»Ώβ€Œβ€‹β€Œβ€ο»Ώβ€β€Œβ€‹β€Œο»Ώβ€Œβ€‹ο»Ώο»Ώβ€‹β€β€Œβ€β€Œο»Ώβ€Œβ€‹β€Œο»Ώβ€β€Œβ€Œο»Ώβ€‹β€‹β€Œβ€β€Œβ€Œβ€‹ο»Ώο»Ώβ€Œβ€Œβ€β€‹β€β€Œβ€ο»Ώβ€‹β€Œβ€ο»Ώο»Ώβ€Œβ€β€Œο»Ώβ€‹β€β€Œβ€β€Œο»Ώβ€‹β€‹β€Œβ€β€‹β€Œβ€Œο»Ώβ€Œβ€‹β€Œβ€β€β€‹β€‹ο»Ώο»Ώβ€Œβ€Œο»Ώβ€‹β€‹β€Œβ€β€‹β€Œβ€Œβ€β€Œο»Ώβ€Œβ€β€Œβ€Œβ€Œβ€‹β€‹β€β€Œο»Ώβ€Œβ€Œβ€Œβ€β€β€Œβ€Œβ€ο»Ώβ€‹β€Œβ€β€Œβ€‹β€Œβ€β€Œβ€Œβ€Œο»Ώβ€‹β€β€‹β€β€Œβ€Œβ€‹ο»Ώβ€Œβ€Œβ€Œβ€‹β€‹β€β€Œβ€Œο»Ώο»Ώβ€Œβ€β€ο»Ώβ€Œβ€β€Œβ€Œβ€Œο»Ώβ€β€Œβ€‹β€β€Œβ€Œβ€‹ο»Ώβ€‹ο»Ώβ€Œβ€‹β€Œβ€‹β€‹β€β€Œβ€Œβ€‹ο»Ώβ€‹ο»Ώβ€Œβ€‹β€Œβ€‹β€‹β€β€Œβ€Œβ€‹ο»Ώβ€‹β€β€‹ο»Ώβ€‹β€β€Œβ€‹β€β€β€‹ο»Ώβ€‹β€‹β€‹ο»Ώβ€Œο»Ώβ€Œο»Ώβ€β€β€‹β€ο»Ώβ€Œβ€Œβ€β€β€Œβ€Œβ€Œβ€‹β€β€Œβ€β€‹β€β€Œβ€ο»Ώβ€Œβ€Œβ€β€β€Œβ€Œβ€Œβ€‹β€‹β€Œβ€Œβ€Œβ€‹β€‹β€β€Œβ€Œβ€‹ο»Ώβ€‹β€β€‹ο»Ώβ€‹β€β€‹β€β€Œβ€Œβ€‹ο»Ώβ€Œβ€Œβ€Œβ€‹β€Œβ€‹β€‹β€ο»Ώβ€β€Œο»Ώβ€‹β€β€Œβ€β€β€Œβ€Œβ€β€‹ο»Ώβ€Œβ€β€β€‹β€Œβ€Œβ€Œβ€‹β€Œβ€β€Œβ€Œβ€Œο»Ώβ€β€‹β€Œο»Ώβ€Œβ€‹β€‹β€β€Œβ€Œβ€‹ο»Ώβ€Œβ€Œβ€Œβ€‹β€‹β€β€Œβ€Œο»Ώο»Ώβ€Œβ€β€ο»Ώβ€Œβ€β€Œβ€Œβ€Œο»Ώβ€β€Œβ€‹β€β€Œβ€Œβ€‹ο»Ώβ€‹ο»Ώβ€Œβ€‹β€Œβ€‹β€‹β€β€Œβ€Œβ€‹ο»Ώβ€‹ο»Ώβ€Œβ€‹β€Œβ€‹β€‹β€β€Œβ€Œβ€‹ο»Ώβ€‹β€β€‹ο»Ώβ€‹β€β€Œβ€‹β€Œο»Ώβ€Œβ€ο»Ώβ€‹β€Œβ€Œβ€Œο»Ώβ€Œο»Ώβ€‹β€β€Œβ€Œβ€‹β€‹β€Œβ€Œβ€Œβ€Œβ€Œο»Ώβ€β€‹β€Œβ€β€Œο»Ώβ€‹ο»Ώβ€Œο»Ώβ€Œο»Ώβ€β€‹β€Œβ€Œβ€‹ο»Ώβ€‹ο»Ώβ€β€‹β€‹β€β€Œβ€Œβ€‹ο»Ώβ€‹β€β€‹ο»Ώβ€‹β€β€‹β€β€Œβ€Œβ€‹ο»Ώβ€Œβ€Œβ€Œβ€‹β€Œβ€‹β€‹β€ο»Ώβ€β€Œβ€β€‹ο»Ώβ€Œβ€β€β€‹β€Œβ€β€β€Œβ€Œβ€ο»Ώβ€‹β€Œβ€β€Œβ€‹β€Œο»Ώβ€‹β€β€Œβ€β€Œβ€Œβ€Œβ€ο»Ώβ€β€‹β€β€Œβ€Œβ€‹ο»Ώβ€Œβ€Œβ€Œβ€‹β€‹β€β€Œβ€Œο»Ώο»Ώβ€Œβ€β€ο»Ώβ€Œβ€β€Œβ€Œβ€Œο»Ώβ€β€Œβ€‹β€β€Œβ€Œβ€‹ο»Ώβ€‹ο»Ώβ€Œβ€‹β€Œβ€‹β€‹β€β€Œβ€Œβ€‹ο»Ώβ€‹ο»Ώβ€Œβ€‹β€Œβ€‹β€‹β€β€Œβ€Œβ€‹ο»Ώβ€‹β€β€‹ο»Ώβ€‹β€β€Œβ€‹β€‹ο»Ώβ€Œο»Ώβ€‹β€β€Œβ€Œβ€β€‹β€Œο»Ώβ€‹β€β€Œβ€Œβ€β€‹β€Œβ€ο»Ώβ€β€Œβ€Œβ€Œβ€β€Œβ€Œβ€‹β€Œβ€Œο»Ώβ€‹β€β€Œβ€ο»Ώβ€β€‹ο»Ώβ€Œο»Ώβ€Œβ€‹β€β€β€‹β€β€Œβ€Œβ€‹ο»Ώβ€‹β€β€‹ο»Ώβ€‹β€β€‹β€β€Œβ€Œβ€‹ο»Ώβ€Œβ€Œβ€Œβ€‹β€Œβ€‹β€‹β€ο»Ώβ€β€Œο»Ώβ€Œβ€‹β€Œβ€β€Œβ€Œβ€Œο»Ώβ€β€‹β€Œο»Ώβ€Œβ€‹β€‹β€β€Œβ€β€Œο»Ώβ€‹β€‹β€Œβ€β€Œβ€Œβ€Œο»Ώβ€‹β€β€Œο»Ώβ€‹ο»Ώβ€Œο»Ώβ€‹β€‹β€Œβ€β€Œβ€Œβ€Œβ€β€‹ο»Ώβ€Œο»Ώβ€Œβ€‹β€Œβ€β€β€Œβ€Œο»Ώβ€Œβ€β€Œβ€β€Œβ€Œβ€‹ο»Ώο»Ώβ€Œβ€Œο»Ώβ€‹β€‹β€Œο»Ώβ€Œβ€Œβ€Œβ€β€‹β€β€Œβ€ο»Ώβ€‹β€Œβ€β€β€Œβ€Œο»Ώβ€‹ο»Ώβ€Œβ€β€β€‹β€Œβ€β€Œβ€Œβ€Œβ€β€Œβ€‹β€‹β€β€‹β€β€Œο»Ώο»Ώβ€Œ

The zip file can be extracted using β€‹β€‹β€‹β€‹β€Œο»Ώβ€ο»Ώβ€‹β€β€‹β€β€Œβ€ο»Ώο»Ώβ€Œο»Ώβ€‹β€β€Œβ€β€β€Œβ€Œβ€β€Œο»Ώβ€Œβ€β€β€Œβ€Œβ€ο»Ώβ€β€‹β€β€‹β€β€‹ο»Ώβ€β€β€‹β€β€‹β€β€Œο»Ώβ€‹ο»Ώβ€Œβ€β€‹β€Œβ€Œβ€ο»Ώβ€β€Œβ€β€β€Œβ€Œο»Ώβ€Œβ€‹β€Œο»Ώβ€β€Œβ€‹β€ο»Ώβ€β€Œβ€β€β€Œβ€Œβ€ο»Ώο»Ώβ€‹β€β€‹β€β€‹β€ο»Ώβ€‹β€‹β€β€‹β€β€Œβ€β€β€‹β€Œο»Ώβ€‹β€β€Œβ€β€Œβ€Œβ€Œβ€β€Œβ€β€‹β€β€‹β€β€‹ο»Ώβ€β€β€‹β€β€‹β€β€Œβ€β€β€‹β€Œο»Ώβ€Œβ€‹β€Œο»Ώβ€Œβ€‹β€Œο»Ώβ€‹β€‹β€Œο»Ώβ€‹ο»Ώβ€‹ο»Ώβ€β€β€‹β€ο»Ώο»Ώβ€‹β€ο»Ώο»Ώβ€Œβ€β€β€Œβ€Œβ€ο»Ώβ€β€Œο»Ώβ€Œβ€‹β€Œβ€β€Œβ€Œβ€Œβ€ο»Ώβ€‹β€‹ο»Ώβ€Œβ€‹β€‹ο»Ώβ€Œο»Ώβ€‹ο»Ώβ€‹β€Œβ€‹β€ο»Ώβ€β€Œο»Ώβ€‹ο»Ώβ€Œβ€β€‹β€Œβ€Œβ€ο»Ώβ€β€Œβ€β€β€Œβ€Œο»Ώβ€Œβ€‹β€Œο»Ώβ€β€Œβ€‹β€ο»Ώβ€β€Œο»Ώβ€‹ο»Ώβ€Œο»Ώβ€Œβ€‹β€Œο»Ώβ€Œβ€Œβ€Œβ€β€Œβ€‹β€Œβ€β€β€Œβ€Œβ€ο»Ώο»Ώβ€‹β€ο»Ώο»Ώβ€Œβ€β€β€Œβ€Œβ€ο»Ώβ€β€Œο»Ώβ€Œβ€‹β€Œβ€β€Œβ€Œβ€Œβ€ο»Ώβ€β€Œο»Ώβ€Œβ€‹β€‹β€ο»Ώο»Ώβ€Œβ€β€Œβ€Œβ€Œβ€β€Œβ€‹β€Œβ€β€β€Œβ€Œο»Ώβ€Œβ€‹β€‹β€ο»Ώο»Ώβ€Œβ€ο»Ώβ€Œβ€Œβ€ο»Ώο»Ώβ€Œβ€β€Œβ€‹β€Œβ€β€Œβ€Œβ€‹ο»Ώο»Ώβ€Œβ€Œο»Ώβ€‹β€‹β€Œο»Ώβ€‹β€β€Œβ€β€Œβ€Œβ€Œο»Ώβ€‹ο»Ώβ€Œβ€β€Œβ€Œβ€Œβ€ο»Ώβ€β€Œο»Ώβ€Œβ€‹β€Œβ€β€‹β€Œβ€Œο»Ώβ€Œβ€‹β€Œβ€β€β€Œβ€Œβ€ο»Ώο»Ώβ€Œβ€ο»Ώβ€β€‹ο»Ώβ€ο»Ώβ€Œβ€β€β€Œβ€Œβ€β€Œβ€‹β€‹ο»Ώο»Ώβ€Œβ€Œβ€β€Œο»Ώβ€Œο»Ώβ€‹β€‹β€Œβ€β€ο»Ώβ€Œβ€Œβ€Œβ€β€Œβ€β€‹β€Œβ€Œο»Ώβ€Œβ€‹β€Œο»Ώβ€Œβ€Œβ€Œβ€β€Œβ€β€‹ο»Ώβ€Œβ€β€Œβ€Œβ€Œβ€Œβ€Œβ€ο»Ώβ€Œβ€Œβ€Œβ€‹β€Œβ€Œο»Ώβ€Œβ€β€Œο»Ώβ€Œβ€Œβ€Œβ€‹ο»Ώο»Ώβ€Œβ€ο»Ώβ€‹β€Œβ€β€Œβ€β€Œο»Ώβ€β€β€‹ο»Ώβ€Œβ€‹β€Œβ€ο»Ώβ€β€Œβ€‹β€Œο»Ώβ€Œβ€‹ο»Ώο»Ώβ€‹ο»Ώβ€ο»Ώβ€Œο»Ώβ€Œβ€‹β€Œο»Ώβ€β€Œβ€Œο»Ώβ€‹β€‹β€Œβ€β€Œβ€Œβ€‹ο»Ώο»Ώβ€Œβ€Œβ€β€‹β€β€Œβ€ο»Ώβ€‹β€Œβ€ο»Ώο»Ώβ€Œβ€β€Œο»Ώβ€‹ο»Ώβ€ο»Ώβ€Œο»Ώβ€‹β€‹β€Œβ€β€‹β€Œβ€Œο»Ώβ€Œβ€‹β€Œβ€β€β€‹β€‹ο»Ώο»Ώβ€Œβ€Œο»Ώβ€‹β€‹β€Œβ€β€‹β€Œβ€Œβ€β€Œο»Ώβ€Œβ€β€Œβ€Œβ€Œβ€‹β€‹β€β€Œο»Ώβ€Œβ€Œβ€Œβ€β€β€Œβ€Œβ€ο»Ώβ€‹β€Œβ€β€Œβ€‹β€Œβ€β€Œβ€Œβ€Œο»Ώβ€‹β€β€‹β€β€Œβ€Œβ€‹ο»Ώβ€Œβ€Œβ€Œβ€‹β€‹β€β€Œβ€Œο»Ώο»Ώβ€Œβ€β€ο»Ώβ€Œβ€β€Œβ€Œβ€Œο»Ώβ€β€Œβ€‹β€β€Œβ€Œβ€‹ο»Ώβ€‹ο»Ώβ€Œβ€‹β€Œβ€‹β€‹β€β€Œβ€Œβ€‹ο»Ώβ€‹ο»Ώβ€Œβ€‹β€Œβ€‹β€‹β€β€Œβ€Œβ€‹ο»Ώβ€‹β€β€‹ο»Ώβ€‹β€β€Œβ€‹β€β€β€‹ο»Ώβ€‹β€‹β€‹ο»Ώβ€Œο»Ώβ€Œο»Ώβ€β€β€‹β€ο»Ώβ€Œβ€Œβ€β€β€Œβ€Œβ€Œβ€‹β€β€Œβ€β€‹β€β€Œβ€ο»Ώβ€Œβ€Œβ€β€β€Œβ€Œβ€Œβ€‹β€‹β€Œβ€Œβ€Œβ€‹β€‹β€β€Œβ€Œβ€‹ο»Ώβ€‹β€β€‹ο»Ώβ€‹β€β€‹β€β€Œβ€Œβ€‹ο»Ώβ€Œβ€Œβ€Œβ€‹β€Œβ€‹β€‹β€ο»Ώβ€β€Œο»Ώβ€‹β€β€Œβ€β€β€Œβ€Œβ€β€‹ο»Ώβ€Œβ€β€β€‹β€Œβ€Œβ€Œβ€‹β€Œβ€β€Œβ€Œβ€Œο»Ώβ€β€‹β€Œο»Ώβ€Œβ€‹β€‹β€β€Œβ€Œβ€‹ο»Ώβ€Œβ€Œβ€Œβ€‹β€‹β€β€Œβ€Œο»Ώο»Ώβ€Œβ€β€ο»Ώβ€Œβ€β€Œβ€Œβ€Œο»Ώβ€β€Œβ€‹β€β€Œβ€Œβ€‹ο»Ώβ€‹ο»Ώβ€Œβ€‹β€Œβ€‹β€‹β€β€Œβ€Œβ€‹ο»Ώβ€‹ο»Ώβ€Œβ€‹β€Œβ€‹β€‹β€β€Œβ€Œβ€‹ο»Ώβ€‹β€β€‹ο»Ώβ€‹β€β€Œβ€‹β€Œο»Ώβ€‹ο»Ώβ€β€‹β€Œο»Ώβ€Œο»Ώβ€Œβ€β€ο»Ώβ€Œβ€‹β€Œβ€‹β€Œβ€‹β€‹β€Œβ€Œβ€β€β€β€‹ο»Ώβ€Œβ€‹β€Œβ€‹β€Œβ€Œβ€Œβ€‹β€Œβ€‹β€Œβ€β€β€‹β€Œο»Ώβ€Œβ€β€‹β€β€Œβ€Œβ€‹ο»Ώβ€‹β€β€‹ο»Ώβ€‹β€β€‹β€β€Œβ€Œβ€‹ο»Ώβ€Œβ€Œβ€Œβ€‹β€Œβ€‹β€‹β€ο»Ώβ€β€Œβ€β€‹ο»Ώβ€Œβ€β€β€‹β€Œβ€β€β€Œβ€Œβ€ο»Ώβ€‹β€Œβ€β€Œβ€‹β€Œο»Ώβ€‹β€β€Œβ€β€Œβ€Œβ€Œβ€ο»Ώβ€β€‹β€β€Œβ€Œβ€‹ο»Ώβ€Œβ€Œβ€Œβ€‹β€‹β€β€Œβ€Œο»Ώο»Ώβ€Œβ€β€ο»Ώβ€Œβ€β€Œβ€Œβ€Œο»Ώβ€β€Œβ€‹β€β€Œβ€Œβ€‹ο»Ώβ€‹ο»Ώβ€Œβ€‹β€Œβ€‹β€‹β€β€Œβ€Œβ€‹ο»Ώβ€‹ο»Ώβ€Œβ€‹β€Œβ€‹β€‹β€β€Œβ€Œβ€‹ο»Ώβ€‹β€β€‹ο»Ώβ€‹β€β€Œβ€‹β€Œο»Ώβ€Œο»Ώβ€‹β€β€Œβ€‹β€‹ο»Ώβ€Œβ€Œβ€‹ο»Ώβ€Œβ€‹β€Œβ€‹β€Œβ€‹β€Œβ€‹β€Œβ€‹β€ο»Ώβ€Œο»Ώβ€Œο»Ώβ€Œο»Ώβ€Œβ€Œβ€Œβ€Œβ€β€‹β€Œβ€‹β€Œβ€Œβ€Œβ€β€Œο»Ώβ€‹β€β€Œβ€Œβ€‹ο»Ώβ€‹β€β€‹ο»Ώβ€‹β€β€‹β€β€Œβ€Œβ€‹ο»Ώβ€Œβ€Œβ€Œβ€‹β€Œβ€‹β€‹β€ο»Ώβ€β€Œο»Ώβ€Œβ€‹β€Œβ€β€Œβ€Œβ€Œο»Ώβ€β€‹β€Œο»Ώβ€Œβ€‹β€‹ο»Ώο»Ώο»Ώβ€Œβ€β€‹β€β€Œβ€β€‹β€Œβ€Œο»Ώβ€‹ο»Ώβ€Œβ€β€Œβ€Œβ€Œβ€Œβ€Œβ€Œβ€Œο»Ώβ€‹β€β€Œβ€ο»Ώβ€‹β€‹ο»Ώο»Ώβ€Œβ€Œβ€β€β€‹β€Œο»Ώβ€Œβ€‹β€Œο»Ώβ€Œβ€‹β€Œο»Ώβ€‹β€‹β€Œο»Ώβ€‹ο»Ώβ€‹β€β€Œβ€Œβ€‹ο»Ώβ€‹ο»Ώβ€Œβ€‹β€‹β€Œβ€‹β€β€Œβ€Œβ€‹ο»Ώβ€‹β€β€Œβ€‹β€Œβ€β€‹β€β€Œβ€Œβ€‹ο»Ώβ€‹β€β€Œβ€‹β€Œβ€β€Œβ€β€β€Œβ€Œβ€ο»Ώβ€β€Œο»Ώβ€Œβ€‹β€Œβ€β€Œβ€Œβ€Œβ€ο»Ώβ€‹β€‹ο»Ώβ€Œβ€‹β€‹ο»Ώβ€Œο»Ώβ€‹ο»Ώβ€‹β€Œβ€‹β€ο»Ώβ€β€Œο»Ώβ€‹ο»Ώβ€Œβ€β€‹β€Œβ€Œβ€ο»Ώβ€β€Œβ€β€β€Œβ€Œο»Ώβ€Œβ€‹β€Œο»Ώβ€β€Œβ€‹β€ο»Ώβ€β€Œο»Ώβ€‹ο»Ώβ€Œο»Ώβ€Œβ€‹β€Œο»Ώβ€Œβ€Œβ€Œβ€β€Œβ€‹β€Œβ€β€β€Œβ€Œβ€ο»Ώο»Ώβ€‹β€β€Œβ€β€Œβ€β€β€Œβ€Œβ€β€Œβ€‹β€‹ο»Ώο»Ώβ€Œβ€Œβ€β€Œο»Ώβ€Œο»Ώβ€‹β€‹β€Œβ€β€ο»Ώβ€Œβ€Œβ€Œβ€β€Œβ€β€‹β€Œβ€Œο»Ώβ€Œβ€‹β€Œο»Ώβ€Œβ€Œβ€Œβ€β€Œβ€β€‹ο»Ώβ€Œβ€β€Œβ€Œβ€Œβ€Œβ€Œβ€ο»Ώβ€Œβ€Œβ€Œβ€‹β€Œβ€Œο»Ώβ€Œβ€β€Œο»Ώβ€Œβ€Œβ€Œβ€‹ο»Ώο»Ώβ€Œβ€ο»Ώβ€‹β€Œβ€β€Œβ€β€Œο»Ώβ€β€β€‹ο»Ώβ€Œβ€‹β€Œβ€ο»Ώβ€β€Œβ€‹β€Œο»Ώβ€Œβ€‹ο»Ώο»Ώβ€‹β€β€Œβ€β€Œο»Ώβ€Œβ€‹β€Œο»Ώβ€β€Œβ€Œο»Ώβ€‹β€‹β€Œβ€β€Œβ€Œβ€‹ο»Ώο»Ώβ€Œβ€Œβ€β€‹β€β€Œβ€ο»Ώβ€‹β€Œβ€ο»Ώο»Ώβ€Œβ€β€Œο»Ώβ€‹β€β€Œβ€β€Œο»Ώβ€‹β€‹β€Œβ€β€‹β€Œβ€Œο»Ώβ€Œβ€‹β€Œβ€β€β€‹β€‹ο»Ώο»Ώβ€Œβ€Œο»Ώβ€‹β€‹β€Œβ€β€‹β€Œβ€Œβ€β€Œο»Ώβ€Œβ€β€Œβ€Œβ€Œβ€‹β€‹β€β€Œο»Ώβ€Œβ€Œβ€Œβ€β€β€Œβ€Œβ€ο»Ώβ€‹β€Œβ€β€Œβ€‹β€Œβ€β€Œβ€Œβ€Œο»Ώβ€‹β€β€‹β€β€Œβ€Œβ€‹ο»Ώβ€Œβ€Œβ€Œβ€‹β€‹β€β€Œβ€Œο»Ώο»Ώβ€Œβ€β€ο»Ώβ€Œβ€β€Œβ€Œβ€Œο»Ώβ€β€Œβ€‹β€β€Œβ€Œβ€‹ο»Ώβ€‹ο»Ώβ€Œβ€‹β€Œβ€‹β€‹β€β€Œβ€Œβ€‹ο»Ώβ€‹ο»Ώβ€Œβ€‹β€Œβ€‹β€‹β€β€Œβ€Œβ€‹ο»Ώβ€‹β€β€‹ο»Ώβ€‹β€β€Œβ€‹β€β€β€‹ο»Ώβ€‹β€‹β€‹ο»Ώβ€Œο»Ώβ€Œο»Ώβ€β€β€‹β€ο»Ώβ€Œβ€Œβ€β€β€Œβ€Œβ€Œβ€‹β€β€Œβ€β€‹β€β€Œβ€ο»Ώβ€Œβ€Œβ€β€β€Œβ€Œβ€Œβ€‹β€‹β€Œβ€Œβ€Œβ€‹β€‹β€β€Œβ€Œβ€‹ο»Ώβ€‹β€β€‹ο»Ώβ€‹β€β€‹β€β€Œβ€Œβ€‹ο»Ώβ€Œβ€Œβ€Œβ€‹β€Œβ€‹β€‹β€ο»Ώβ€β€Œο»Ώβ€‹β€β€Œβ€β€β€Œβ€Œβ€β€‹ο»Ώβ€Œβ€β€β€‹β€Œβ€Œβ€Œβ€‹β€Œβ€β€Œβ€Œβ€Œο»Ώβ€β€‹β€Œο»Ώβ€Œβ€‹β€‹β€β€Œβ€Œβ€‹ο»Ώβ€Œβ€Œβ€Œβ€‹β€‹β€β€Œβ€Œο»Ώο»Ώβ€Œβ€β€ο»Ώβ€Œβ€β€Œβ€Œβ€Œο»Ώβ€β€Œβ€‹β€β€Œβ€Œβ€‹ο»Ώβ€‹ο»Ώβ€Œβ€‹β€Œβ€‹β€‹β€β€Œβ€Œβ€‹ο»Ώβ€‹ο»Ώβ€Œβ€‹β€Œβ€‹β€‹β€β€Œβ€Œβ€‹ο»Ώβ€‹β€β€‹ο»Ώβ€‹β€β€Œβ€‹β€Œο»Ώβ€‹ο»Ώβ€β€‹β€Œο»Ώβ€Œο»Ώβ€Œβ€β€ο»Ώβ€Œβ€‹β€Œβ€‹β€Œβ€‹β€‹β€Œβ€Œβ€β€β€β€‹ο»Ώβ€Œβ€‹β€Œβ€‹β€Œβ€Œβ€Œβ€‹β€Œβ€‹β€Œβ€β€β€‹β€Œο»Ώβ€Œβ€β€‹β€β€Œβ€Œβ€‹ο»Ώβ€‹β€β€‹ο»Ώβ€‹β€β€‹β€β€Œβ€Œβ€‹ο»Ώβ€Œβ€Œβ€Œβ€‹β€Œβ€‹β€‹β€ο»Ώβ€β€Œβ€β€‹ο»Ώβ€Œβ€β€β€‹β€Œβ€β€β€Œβ€Œβ€ο»Ώβ€‹β€Œβ€β€Œβ€‹β€Œο»Ώβ€‹β€β€Œβ€β€Œβ€Œβ€Œβ€ο»Ώβ€β€‹β€β€Œβ€Œβ€‹ο»Ώβ€Œβ€Œβ€Œβ€‹β€‹β€β€Œβ€Œο»Ώο»Ώβ€Œβ€β€ο»Ώβ€Œβ€β€Œβ€Œβ€Œο»Ώβ€β€Œβ€‹β€β€Œβ€Œβ€‹ο»Ώβ€‹ο»Ώβ€Œβ€‹β€Œβ€‹β€‹β€β€Œβ€Œβ€‹ο»Ώβ€‹ο»Ώβ€Œβ€‹β€Œβ€‹β€‹β€β€Œβ€Œβ€‹ο»Ώβ€‹β€β€‹ο»Ώβ€‹β€β€Œβ€‹β€Œο»Ώβ€Œο»Ώβ€‹β€β€Œβ€‹β€‹ο»Ώβ€Œβ€Œβ€‹ο»Ώβ€Œβ€‹β€Œβ€‹β€Œβ€‹β€Œβ€‹β€Œβ€‹β€ο»Ώβ€Œο»Ώβ€Œο»Ώβ€Œο»Ώβ€Œβ€Œβ€Œβ€Œβ€β€‹β€Œβ€‹β€Œβ€Œβ€Œβ€β€Œο»Ώβ€‹β€β€Œβ€Œβ€‹ο»Ώβ€‹β€β€‹ο»Ώβ€‹β€β€‹β€β€Œβ€Œβ€‹ο»Ώβ€Œβ€Œβ€Œβ€‹β€Œβ€‹β€‹β€ο»Ώβ€β€Œο»Ώβ€Œβ€‹β€Œβ€β€Œβ€Œβ€Œο»Ώβ€β€‹β€Œο»Ώβ€Œβ€‹β€‹β€β€Œβ€β€Œο»Ώβ€‹β€‹β€Œβ€β€Œβ€Œβ€Œο»Ώβ€‹β€β€Œο»Ώβ€‹ο»Ώβ€Œο»Ώβ€‹β€‹β€Œβ€β€Œβ€Œβ€Œβ€β€‹ο»Ώβ€Œο»Ώβ€Œβ€‹β€Œβ€β€β€Œβ€Œο»Ώβ€Œβ€β€Œβ€β€Œβ€Œβ€‹ο»Ώο»Ώβ€Œβ€Œο»Ώβ€‹β€‹β€Œο»Ώβ€Œβ€Œβ€Œβ€β€‹β€β€Œβ€ο»Ώβ€‹β€Œβ€β€β€Œβ€Œο»Ώβ€‹ο»Ώβ€Œβ€β€β€‹β€Œβ€β€Œβ€Œβ€Œβ€β€Œβ€‹β€‹β€β€‹β€β€Œο»Ώο»Ώβ€Œbinwalk --extract jeff.pngβ€‹β€‹β€‹β€‹β€Œο»Ώβ€ο»Ώβ€‹β€β€‹β€β€Œβ€ο»Ώο»Ώβ€Œο»Ώβ€‹β€β€Œβ€β€β€Œβ€Œβ€β€Œο»Ώβ€Œβ€β€β€Œβ€Œβ€ο»Ώβ€β€‹β€β€‹β€β€‹ο»Ώβ€β€β€‹β€β€‹β€β€Œο»Ώβ€‹ο»Ώβ€Œβ€β€‹β€Œβ€Œβ€ο»Ώβ€β€Œβ€β€β€Œβ€Œο»Ώβ€Œβ€‹β€Œο»Ώβ€β€Œβ€‹β€ο»Ώβ€β€Œβ€β€β€Œβ€Œβ€ο»Ώο»Ώβ€‹β€β€‹β€β€‹β€ο»Ώβ€‹β€‹β€β€‹β€β€Œβ€β€β€‹β€Œο»Ώβ€‹β€β€Œβ€β€Œβ€Œβ€Œβ€β€Œβ€β€‹β€β€‹β€β€‹ο»Ώβ€β€β€‹β€β€‹β€β€Œβ€β€β€‹β€Œο»Ώβ€Œβ€‹β€Œο»Ώβ€Œβ€‹β€Œο»Ώβ€‹β€‹β€Œο»Ώβ€‹ο»Ώβ€‹ο»Ώβ€β€β€‹β€ο»Ώο»Ώβ€‹β€ο»Ώο»Ώβ€Œβ€β€β€Œβ€Œβ€ο»Ώβ€β€Œο»Ώβ€Œβ€‹β€Œβ€β€Œβ€Œβ€Œβ€ο»Ώβ€‹β€‹ο»Ώβ€Œβ€‹β€‹ο»Ώβ€Œο»Ώβ€‹ο»Ώβ€‹β€Œβ€‹β€ο»Ώβ€β€Œο»Ώβ€‹ο»Ώβ€Œβ€β€‹β€Œβ€Œβ€ο»Ώβ€β€Œβ€β€β€Œβ€Œο»Ώβ€Œβ€‹β€Œο»Ώβ€β€Œβ€‹β€ο»Ώβ€β€Œο»Ώβ€‹ο»Ώβ€Œο»Ώβ€Œβ€‹β€Œο»Ώβ€Œβ€Œβ€Œβ€β€Œβ€‹β€Œβ€β€β€Œβ€Œβ€ο»Ώο»Ώβ€‹β€ο»Ώο»Ώβ€Œβ€β€β€Œβ€Œβ€ο»Ώβ€β€Œο»Ώβ€Œβ€‹β€Œβ€β€Œβ€Œβ€Œβ€ο»Ώβ€β€Œο»Ώβ€Œβ€‹β€‹β€ο»Ώο»Ώβ€Œβ€β€Œβ€Œβ€Œβ€β€Œβ€‹β€Œβ€β€β€Œβ€Œο»Ώβ€Œβ€‹β€‹β€ο»Ώο»Ώβ€Œβ€ο»Ώβ€Œβ€Œβ€ο»Ώο»Ώβ€Œβ€β€Œβ€‹β€Œβ€β€Œβ€Œβ€‹ο»Ώο»Ώβ€Œβ€Œο»Ώβ€‹β€‹β€Œο»Ώβ€‹β€β€Œβ€β€Œβ€Œβ€Œο»Ώβ€‹ο»Ώβ€Œβ€β€Œβ€Œβ€Œβ€ο»Ώβ€β€Œο»Ώβ€Œβ€‹β€Œβ€β€‹β€Œβ€Œο»Ώβ€Œβ€‹β€Œβ€β€β€Œβ€Œβ€ο»Ώο»Ώβ€Œβ€ο»Ώβ€β€‹ο»Ώβ€ο»Ώβ€Œβ€β€β€Œβ€Œβ€β€Œβ€‹β€‹ο»Ώο»Ώβ€Œβ€Œβ€β€Œο»Ώβ€Œο»Ώβ€‹β€‹β€Œβ€β€ο»Ώβ€Œβ€Œβ€Œβ€β€Œβ€β€‹β€Œβ€Œο»Ώβ€Œβ€‹β€Œο»Ώβ€Œβ€Œβ€Œβ€β€Œβ€β€‹ο»Ώβ€Œβ€β€Œβ€Œβ€Œβ€Œβ€Œβ€ο»Ώβ€Œβ€Œβ€Œβ€‹β€Œβ€Œο»Ώβ€Œβ€β€Œο»Ώβ€Œβ€Œβ€Œβ€‹ο»Ώο»Ώβ€Œβ€ο»Ώβ€‹β€Œβ€β€Œβ€β€Œο»Ώβ€β€β€‹ο»Ώβ€Œβ€‹β€Œβ€ο»Ώβ€β€Œβ€‹β€Œο»Ώβ€Œβ€‹ο»Ώο»Ώβ€‹ο»Ώβ€ο»Ώβ€Œο»Ώβ€Œβ€‹β€Œο»Ώβ€β€Œβ€Œο»Ώβ€‹β€‹β€Œβ€β€Œβ€Œβ€‹ο»Ώο»Ώβ€Œβ€Œβ€β€‹β€β€Œβ€ο»Ώβ€‹β€Œβ€ο»Ώο»Ώβ€Œβ€β€Œο»Ώβ€‹ο»Ώβ€ο»Ώβ€Œο»Ώβ€‹β€‹β€Œβ€β€‹β€Œβ€Œο»Ώβ€Œβ€‹β€Œβ€β€β€‹β€‹ο»Ώο»Ώβ€Œβ€Œο»Ώβ€‹β€‹β€Œβ€β€‹β€Œβ€Œβ€β€Œο»Ώβ€Œβ€β€Œβ€Œβ€Œβ€‹β€‹β€β€Œο»Ώβ€Œβ€Œβ€Œβ€β€β€Œβ€Œβ€ο»Ώβ€‹β€Œβ€β€Œβ€‹β€Œβ€β€Œβ€Œβ€Œο»Ώβ€‹β€β€‹β€β€Œβ€Œβ€‹ο»Ώβ€Œβ€Œβ€Œβ€‹β€‹β€β€Œβ€Œο»Ώο»Ώβ€Œβ€β€ο»Ώβ€Œβ€β€Œβ€Œβ€Œο»Ώβ€β€Œβ€‹β€β€Œβ€Œβ€‹ο»Ώβ€‹ο»Ώβ€Œβ€‹β€Œβ€‹β€‹β€β€Œβ€Œβ€‹ο»Ώβ€‹ο»Ώβ€Œβ€‹β€Œβ€‹β€‹β€β€Œβ€Œβ€‹ο»Ώβ€‹β€β€‹ο»Ώβ€‹β€β€Œβ€‹β€β€β€‹ο»Ώβ€‹β€‹β€‹ο»Ώβ€Œο»Ώβ€Œο»Ώβ€β€β€‹β€ο»Ώβ€Œβ€Œβ€β€β€Œβ€Œβ€Œβ€‹β€β€Œβ€β€‹β€β€Œβ€ο»Ώβ€Œβ€Œβ€β€β€Œβ€Œβ€Œβ€‹β€‹β€Œβ€Œβ€Œβ€‹β€‹β€β€Œβ€Œβ€‹ο»Ώβ€‹β€β€‹ο»Ώβ€‹β€β€‹β€β€Œβ€Œβ€‹ο»Ώβ€Œβ€Œβ€Œβ€‹β€Œβ€‹β€‹β€ο»Ώβ€β€Œο»Ώβ€‹β€β€Œβ€β€β€Œβ€Œβ€β€‹ο»Ώβ€Œβ€β€β€‹β€Œβ€Œβ€Œβ€‹β€Œβ€β€Œβ€Œβ€Œο»Ώβ€β€‹β€Œο»Ώβ€Œβ€‹β€‹β€β€Œβ€Œβ€‹ο»Ώβ€Œβ€Œβ€Œβ€‹β€‹β€β€Œβ€Œο»Ώο»Ώβ€Œβ€β€ο»Ώβ€Œβ€β€Œβ€Œβ€Œο»Ώβ€β€Œβ€‹β€β€Œβ€Œβ€‹ο»Ώβ€‹ο»Ώβ€Œβ€‹β€Œβ€‹β€‹β€β€Œβ€Œβ€‹ο»Ώβ€‹ο»Ώβ€Œβ€‹β€Œβ€‹β€‹β€β€Œβ€Œβ€‹ο»Ώβ€‹β€β€‹ο»Ώβ€‹β€β€Œβ€‹β€Œο»Ώβ€‹ο»Ώβ€β€‹β€Œο»Ώβ€Œο»Ώβ€Œβ€β€ο»Ώβ€Œβ€‹β€Œβ€‹β€Œβ€‹β€‹β€Œβ€Œβ€β€β€β€‹ο»Ώβ€Œβ€‹β€Œβ€‹β€Œβ€Œβ€Œβ€‹β€Œβ€‹β€Œβ€β€β€‹β€Œο»Ώβ€Œβ€β€‹β€β€Œβ€Œβ€‹ο»Ώβ€‹β€β€‹ο»Ώβ€‹β€β€‹β€β€Œβ€Œβ€‹ο»Ώβ€Œβ€Œβ€Œβ€‹β€Œβ€‹β€‹β€ο»Ώβ€β€Œβ€β€‹ο»Ώβ€Œβ€β€β€‹β€Œβ€β€β€Œβ€Œβ€ο»Ώβ€‹β€Œβ€β€Œβ€‹β€Œο»Ώβ€‹β€β€Œβ€β€Œβ€Œβ€Œβ€ο»Ώβ€β€‹β€β€Œβ€Œβ€‹ο»Ώβ€Œβ€Œβ€Œβ€‹β€‹β€β€Œβ€Œο»Ώο»Ώβ€Œβ€β€ο»Ώβ€Œβ€β€Œβ€Œβ€Œο»Ώβ€β€Œβ€‹β€β€Œβ€Œβ€‹ο»Ώβ€‹ο»Ώβ€Œβ€‹β€Œβ€‹β€‹β€β€Œβ€Œβ€‹ο»Ώβ€‹ο»Ώβ€Œβ€‹β€Œβ€‹β€‹β€β€Œβ€Œβ€‹ο»Ώβ€‹β€β€‹ο»Ώβ€‹β€β€‹ο»Ώβ€‹β€β€Œβ€‹β€Œβ€β€Œβ€‹β€‹ο»Ώβ€Œβ€‹ο»Ώβ€Œβ€Œβ€Œβ€Œο»Ώβ€Œο»Ώβ€β€‹β€Œβ€ο»Ώβ€Œβ€Œβ€‹β€β€Œβ€Œβ€‹β€‹ο»Ώβ€Œο»Ώβ€Œβ€β€Œβ€‹β€‹β€Œβ€‹β€ο»Ώβ€Œβ€‹β€β€Œβ€Œβ€‹ο»Ώβ€‹β€β€‹ο»Ώβ€‹β€β€‹β€β€Œβ€Œβ€‹ο»Ώβ€Œβ€Œβ€Œβ€‹β€Œβ€‹β€‹β€ο»Ώβ€β€Œο»Ώβ€Œβ€‹β€Œβ€β€Œβ€Œβ€Œο»Ώβ€β€‹β€Œο»Ώβ€Œβ€‹β€‹ο»Ώο»Ώο»Ώβ€Œβ€β€‹β€β€Œβ€β€‹β€Œβ€Œο»Ώβ€‹ο»Ώβ€Œβ€β€Œβ€Œβ€Œβ€Œβ€Œβ€Œβ€Œο»Ώβ€‹β€β€Œβ€ο»Ώβ€‹β€‹ο»Ώο»Ώβ€Œβ€Œβ€β€β€‹β€Œο»Ώβ€Œβ€‹β€Œο»Ώβ€Œβ€‹β€Œο»Ώβ€‹β€‹β€Œο»Ώβ€‹ο»Ώβ€‹β€β€Œβ€Œβ€‹ο»Ώβ€‹ο»Ώβ€Œβ€‹β€‹β€Œβ€‹β€β€Œβ€Œβ€‹ο»Ώβ€‹β€β€Œβ€‹β€Œβ€β€‹β€β€Œβ€Œβ€‹ο»Ώβ€‹β€β€Œβ€‹β€Œβ€β€Œβ€β€β€Œβ€Œβ€ο»Ώβ€β€Œο»Ώβ€Œβ€‹β€Œβ€β€Œβ€Œβ€Œβ€ο»Ώβ€‹β€‹ο»Ώβ€Œβ€‹β€‹ο»Ώβ€Œο»Ώβ€‹ο»Ώβ€‹β€Œβ€‹β€ο»Ώβ€β€Œο»Ώβ€‹ο»Ώβ€Œβ€β€‹β€Œβ€Œβ€ο»Ώβ€β€Œβ€β€β€Œβ€Œο»Ώβ€Œβ€‹β€Œο»Ώβ€β€Œβ€‹β€ο»Ώβ€β€Œο»Ώβ€‹ο»Ώβ€Œο»Ώβ€Œβ€‹β€Œο»Ώβ€Œβ€Œβ€Œβ€β€Œβ€‹β€Œβ€β€β€Œβ€Œβ€ο»Ώο»Ώβ€‹β€β€Œβ€β€Œβ€β€β€Œβ€Œβ€β€Œβ€‹β€‹ο»Ώο»Ώβ€Œβ€Œβ€β€Œο»Ώβ€Œο»Ώβ€‹β€‹β€Œβ€β€ο»Ώβ€Œβ€Œβ€Œβ€β€Œβ€β€‹β€Œβ€Œο»Ώβ€Œβ€‹β€Œο»Ώβ€Œβ€Œβ€Œβ€β€Œβ€β€‹ο»Ώβ€Œβ€β€Œβ€Œβ€Œβ€Œβ€Œβ€ο»Ώβ€Œβ€Œβ€Œβ€‹β€Œβ€Œο»Ώβ€Œβ€β€Œο»Ώβ€Œβ€Œβ€Œβ€‹ο»Ώο»Ώβ€Œβ€ο»Ώβ€‹β€Œβ€β€Œβ€β€Œο»Ώβ€β€β€‹ο»Ώβ€Œβ€‹β€Œβ€ο»Ώβ€β€Œβ€‹β€Œο»Ώβ€Œβ€‹ο»Ώο»Ώβ€‹β€β€Œβ€β€Œο»Ώβ€Œβ€‹β€Œο»Ώβ€β€Œβ€Œο»Ώβ€‹β€‹β€Œβ€β€Œβ€Œβ€‹ο»Ώο»Ώβ€Œβ€Œβ€β€‹β€β€Œβ€ο»Ώβ€‹β€Œβ€ο»Ώο»Ώβ€Œβ€β€Œο»Ώβ€‹β€β€Œβ€β€Œο»Ώβ€‹β€‹β€Œβ€β€‹β€Œβ€Œο»Ώβ€Œβ€‹β€Œβ€β€β€‹β€‹ο»Ώο»Ώβ€Œβ€Œο»Ώβ€‹β€‹β€Œβ€β€‹β€Œβ€Œβ€β€Œο»Ώβ€Œβ€β€Œβ€Œβ€Œβ€‹β€‹β€β€Œο»Ώβ€Œβ€Œβ€Œβ€β€β€Œβ€Œβ€ο»Ώβ€‹β€Œβ€β€Œβ€‹β€Œβ€β€Œβ€Œβ€Œο»Ώβ€‹β€β€‹β€β€Œβ€Œβ€‹ο»Ώβ€Œβ€Œβ€Œβ€‹β€‹β€β€Œβ€Œο»Ώο»Ώβ€Œβ€β€ο»Ώβ€Œβ€β€Œβ€Œβ€Œο»Ώβ€β€Œβ€‹β€β€Œβ€Œβ€‹ο»Ώβ€‹ο»Ώβ€Œβ€‹β€Œβ€‹β€‹β€β€Œβ€Œβ€‹ο»Ώβ€‹ο»Ώβ€Œβ€‹β€Œβ€‹β€‹β€β€Œβ€Œβ€‹ο»Ώβ€‹β€β€‹ο»Ώβ€‹β€β€Œβ€‹β€β€β€‹ο»Ώβ€‹β€‹β€‹ο»Ώβ€Œο»Ώβ€Œο»Ώβ€β€β€‹β€ο»Ώβ€Œβ€Œβ€β€β€Œβ€Œβ€Œβ€‹β€β€Œβ€β€‹β€β€Œβ€ο»Ώβ€Œβ€Œβ€β€β€Œβ€Œβ€Œβ€‹β€‹β€Œβ€Œβ€Œβ€‹β€‹β€β€Œβ€Œβ€‹ο»Ώβ€‹β€β€‹ο»Ώβ€‹β€β€‹β€β€Œβ€Œβ€‹ο»Ώβ€Œβ€Œβ€Œβ€‹β€Œβ€‹β€‹β€ο»Ώβ€β€Œο»Ώβ€‹β€β€Œβ€β€β€Œβ€Œβ€β€‹ο»Ώβ€Œβ€β€β€‹β€Œβ€Œβ€Œβ€‹β€Œβ€β€Œβ€Œβ€Œο»Ώβ€β€‹β€Œο»Ώβ€Œβ€‹β€‹β€β€Œβ€Œβ€‹ο»Ώβ€Œβ€Œβ€Œβ€‹β€‹β€β€Œβ€Œο»Ώο»Ώβ€Œβ€β€ο»Ώβ€Œβ€β€Œβ€Œβ€Œο»Ώβ€β€Œβ€‹β€β€Œβ€Œβ€‹ο»Ώβ€‹ο»Ώβ€Œβ€‹β€Œβ€‹β€‹β€β€Œβ€Œβ€‹ο»Ώβ€‹ο»Ώβ€Œβ€‹β€Œβ€‹β€‹β€β€Œβ€Œβ€‹ο»Ώβ€‹β€β€‹ο»Ώβ€‹β€β€Œβ€‹β€Œο»Ώβ€‹ο»Ώβ€β€‹β€Œο»Ώβ€Œο»Ώβ€Œβ€β€ο»Ώβ€Œβ€‹β€Œβ€‹β€Œβ€‹β€‹β€Œβ€Œβ€β€β€β€‹ο»Ώβ€Œβ€‹β€Œβ€‹β€Œβ€Œβ€Œβ€‹β€Œβ€‹β€Œβ€β€β€‹β€Œο»Ώβ€Œβ€β€‹β€β€Œβ€Œβ€‹ο»Ώβ€‹β€β€‹ο»Ώβ€‹β€β€‹β€β€Œβ€Œβ€‹ο»Ώβ€Œβ€Œβ€Œβ€‹β€Œβ€‹β€‹β€ο»Ώβ€β€Œβ€β€‹ο»Ώβ€Œβ€β€β€‹β€Œβ€β€β€Œβ€Œβ€ο»Ώβ€‹β€Œβ€β€Œβ€‹β€Œο»Ώβ€‹β€β€Œβ€β€Œβ€Œβ€Œβ€ο»Ώβ€β€‹β€β€Œβ€Œβ€‹ο»Ώβ€Œβ€Œβ€Œβ€‹β€‹β€β€Œβ€Œο»Ώο»Ώβ€Œβ€β€ο»Ώβ€Œβ€β€Œβ€Œβ€Œο»Ώβ€β€Œβ€‹β€β€Œβ€Œβ€‹ο»Ώβ€‹ο»Ώβ€Œβ€‹β€Œβ€‹β€‹β€β€Œβ€Œβ€‹ο»Ώβ€‹ο»Ώβ€Œβ€‹β€Œβ€‹β€‹β€β€Œβ€Œβ€‹ο»Ώβ€‹β€β€‹ο»Ώβ€‹β€β€‹ο»Ώβ€‹β€β€Œβ€‹β€Œβ€β€Œβ€‹β€‹ο»Ώβ€Œβ€‹ο»Ώβ€Œβ€Œβ€Œβ€Œο»Ώβ€Œο»Ώβ€β€‹β€Œβ€ο»Ώβ€Œβ€Œβ€‹β€β€Œβ€Œβ€‹β€‹ο»Ώβ€Œο»Ώβ€Œβ€β€Œβ€‹β€‹β€Œβ€‹β€ο»Ώβ€Œβ€‹β€β€Œβ€Œβ€‹ο»Ώβ€‹β€β€‹ο»Ώβ€‹β€β€‹β€β€Œβ€Œβ€‹ο»Ώβ€Œβ€Œβ€Œβ€‹β€Œβ€‹β€‹β€ο»Ώβ€β€Œο»Ώβ€Œβ€‹β€Œβ€β€Œβ€Œβ€Œο»Ώβ€β€‹β€Œο»Ώβ€Œβ€‹β€‹β€β€Œβ€β€Œο»Ώβ€‹β€‹β€Œβ€β€Œβ€Œβ€Œο»Ώβ€‹β€β€Œο»Ώβ€‹ο»Ώβ€Œο»Ώβ€‹β€‹β€Œβ€β€Œβ€Œβ€Œβ€β€‹ο»Ώβ€Œο»Ώβ€Œβ€‹β€Œβ€β€β€Œβ€Œο»Ώβ€Œβ€β€Œβ€β€Œβ€Œβ€‹ο»Ώο»Ώβ€Œβ€Œο»Ώβ€‹β€‹β€Œο»Ώβ€Œβ€Œβ€Œβ€β€‹β€β€Œβ€ο»Ώβ€‹β€Œβ€β€β€Œβ€Œο»Ώβ€‹ο»Ώβ€Œβ€β€β€‹β€Œβ€β€Œβ€Œβ€Œβ€β€Œβ€‹β€‹β€β€‹β€β€Œο»Ώο»Ώβ€Œ. The zip file is password-protected, and can be extracted using the password from the original image (β€‹β€‹β€‹β€‹β€Œο»Ώβ€ο»Ώβ€‹β€β€‹β€β€Œβ€ο»Ώο»Ώβ€Œο»Ώβ€‹β€β€Œβ€β€β€Œβ€Œβ€β€Œο»Ώβ€Œβ€β€β€Œβ€Œβ€ο»Ώβ€β€‹β€β€‹β€β€‹ο»Ώβ€β€β€‹β€β€‹β€β€Œο»Ώβ€‹ο»Ώβ€Œβ€β€‹β€Œβ€Œβ€ο»Ώβ€β€Œβ€β€β€Œβ€Œο»Ώβ€Œβ€‹β€Œο»Ώβ€β€Œβ€‹β€ο»Ώβ€β€Œβ€β€β€Œβ€Œβ€ο»Ώο»Ώβ€‹β€β€‹β€β€‹β€ο»Ώβ€‹β€‹β€β€‹β€β€Œβ€β€β€‹β€Œο»Ώβ€‹β€β€Œβ€β€Œβ€Œβ€Œβ€β€Œβ€β€‹β€β€‹β€β€‹ο»Ώβ€β€β€‹β€β€‹β€β€Œβ€β€β€‹β€Œο»Ώβ€Œβ€‹β€Œο»Ώβ€Œβ€‹β€Œο»Ώβ€‹β€‹β€Œο»Ώβ€‹ο»Ώβ€‹ο»Ώβ€β€β€‹β€ο»Ώο»Ώβ€‹β€ο»Ώο»Ώβ€Œβ€β€β€Œβ€Œβ€ο»Ώβ€β€Œο»Ώβ€Œβ€‹β€Œβ€β€Œβ€Œβ€Œβ€ο»Ώβ€‹β€‹ο»Ώβ€Œβ€‹β€‹ο»Ώβ€Œο»Ώβ€‹ο»Ώβ€‹β€Œβ€‹β€ο»Ώβ€β€Œο»Ώβ€‹ο»Ώβ€Œβ€β€‹β€Œβ€Œβ€ο»Ώβ€β€Œβ€β€β€Œβ€Œο»Ώβ€Œβ€‹β€Œο»Ώβ€β€Œβ€‹β€ο»Ώβ€β€Œο»Ώβ€‹ο»Ώβ€Œο»Ώβ€Œβ€‹β€Œο»Ώβ€Œβ€Œβ€Œβ€β€Œβ€‹β€Œβ€β€β€Œβ€Œβ€ο»Ώο»Ώβ€‹β€ο»Ώο»Ώβ€Œβ€β€β€Œβ€Œβ€ο»Ώβ€β€Œο»Ώβ€Œβ€‹β€Œβ€β€Œβ€Œβ€Œβ€ο»Ώβ€β€Œο»Ώβ€Œβ€‹β€‹β€ο»Ώο»Ώβ€Œβ€β€Œβ€Œβ€Œβ€β€Œβ€‹β€Œβ€β€β€Œβ€Œο»Ώβ€Œβ€‹β€‹β€ο»Ώο»Ώβ€Œβ€ο»Ώβ€Œβ€Œβ€ο»Ώο»Ώβ€Œβ€β€Œβ€‹β€Œβ€β€Œβ€Œβ€‹ο»Ώο»Ώβ€Œβ€Œο»Ώβ€‹β€‹β€Œο»Ώβ€‹β€β€Œβ€β€Œβ€Œβ€Œο»Ώβ€‹ο»Ώβ€Œβ€β€Œβ€Œβ€Œβ€ο»Ώβ€β€Œο»Ώβ€Œβ€‹β€Œβ€β€‹β€Œβ€Œο»Ώβ€Œβ€‹β€Œβ€β€β€Œβ€Œβ€ο»Ώο»Ώβ€Œβ€ο»Ώβ€β€‹ο»Ώβ€ο»Ώβ€Œβ€β€β€Œβ€Œβ€β€Œβ€‹β€‹ο»Ώο»Ώβ€Œβ€Œβ€β€Œο»Ώβ€Œο»Ώβ€‹β€‹β€Œβ€β€ο»Ώβ€Œβ€Œβ€Œβ€β€Œβ€β€‹β€Œβ€Œο»Ώβ€Œβ€‹β€Œο»Ώβ€Œβ€Œβ€Œβ€β€Œβ€β€‹ο»Ώβ€Œβ€β€Œβ€Œβ€Œβ€Œβ€Œβ€ο»Ώβ€Œβ€Œβ€Œβ€‹β€Œβ€Œο»Ώβ€Œβ€β€Œο»Ώβ€Œβ€Œβ€Œβ€‹ο»Ώο»Ώβ€Œβ€ο»Ώβ€‹β€Œβ€β€Œβ€β€Œο»Ώβ€β€β€‹ο»Ώβ€Œβ€‹β€Œβ€ο»Ώβ€β€Œβ€‹β€Œο»Ώβ€Œβ€‹ο»Ώο»Ώβ€‹ο»Ώβ€ο»Ώβ€Œο»Ώβ€Œβ€‹β€Œο»Ώβ€β€Œβ€Œο»Ώβ€‹β€‹β€Œβ€β€Œβ€Œβ€‹ο»Ώο»Ώβ€Œβ€Œβ€β€‹β€β€Œβ€ο»Ώβ€‹β€Œβ€ο»Ώο»Ώβ€Œβ€β€Œο»Ώβ€‹ο»Ώβ€ο»Ώβ€Œο»Ώβ€‹β€‹β€Œβ€β€‹β€Œβ€Œο»Ώβ€Œβ€‹β€Œβ€β€β€‹β€‹ο»Ώο»Ώβ€Œβ€Œο»Ώβ€‹β€‹β€Œβ€β€‹β€Œβ€Œβ€β€Œο»Ώβ€Œβ€β€Œβ€Œβ€Œβ€‹β€‹β€β€Œο»Ώβ€Œβ€Œβ€Œβ€β€β€Œβ€Œβ€ο»Ώβ€‹β€Œβ€β€Œβ€‹β€Œβ€β€Œβ€Œβ€Œο»Ώβ€‹β€β€‹β€β€Œβ€Œβ€‹ο»Ώβ€Œβ€Œβ€Œβ€‹β€‹β€β€Œβ€Œο»Ώο»Ώβ€Œβ€β€ο»Ώβ€Œβ€β€Œβ€Œβ€Œο»Ώβ€β€Œβ€‹β€β€Œβ€Œβ€‹ο»Ώβ€‹ο»Ώβ€Œβ€‹β€Œβ€‹β€‹β€β€Œβ€Œβ€‹ο»Ώβ€‹ο»Ώβ€Œβ€‹β€Œβ€‹β€‹β€β€Œβ€Œβ€‹ο»Ώβ€‹β€β€‹ο»Ώβ€‹β€β€Œβ€‹β€β€β€‹ο»Ώβ€‹β€‹β€‹ο»Ώβ€Œο»Ώβ€Œο»Ώβ€β€β€‹β€ο»Ώβ€Œβ€Œβ€β€β€Œβ€Œβ€Œβ€‹β€β€Œβ€β€‹β€β€Œβ€ο»Ώβ€Œβ€Œβ€β€β€Œβ€Œβ€Œβ€‹β€‹β€Œβ€Œβ€Œβ€‹β€‹β€β€Œβ€Œβ€‹ο»Ώβ€‹β€β€‹ο»Ώβ€‹β€β€‹β€β€Œβ€Œβ€‹ο»Ώβ€Œβ€Œβ€Œβ€‹β€Œβ€‹β€‹β€ο»Ώβ€β€Œο»Ώβ€‹β€β€Œβ€β€β€Œβ€Œβ€β€‹ο»Ώβ€Œβ€β€β€‹β€Œβ€Œβ€Œβ€‹β€Œβ€β€Œβ€Œβ€Œο»Ώβ€β€‹β€Œο»Ώβ€Œβ€‹β€‹β€β€Œβ€Œβ€‹ο»Ώβ€Œβ€Œβ€Œβ€‹β€‹β€β€Œβ€Œο»Ώο»Ώβ€Œβ€β€ο»Ώβ€Œβ€β€Œβ€Œβ€Œο»Ώβ€β€Œβ€‹β€β€Œβ€Œβ€‹ο»Ώβ€‹ο»Ώβ€Œβ€‹β€Œβ€‹β€‹β€β€Œβ€Œβ€‹ο»Ώβ€‹ο»Ώβ€Œβ€‹β€Œβ€‹β€‹β€β€Œβ€Œβ€‹ο»Ώβ€‹β€β€‹ο»Ώβ€‹β€β€Œβ€‹β€Œο»Ώβ€‹ο»Ώβ€β€‹β€Œο»Ώβ€Œο»Ώβ€Œβ€β€ο»Ώβ€Œβ€‹β€Œβ€‹β€Œβ€‹β€‹β€Œβ€Œβ€β€β€β€‹ο»Ώβ€Œβ€‹β€Œβ€‹β€Œβ€Œβ€Œβ€‹β€Œβ€‹β€Œβ€β€β€‹β€Œο»Ώβ€Œβ€β€‹β€β€Œβ€Œβ€‹ο»Ώβ€‹β€β€‹ο»Ώβ€‹β€β€‹β€β€Œβ€Œβ€‹ο»Ώβ€Œβ€Œβ€Œβ€‹β€Œβ€‹β€‹β€ο»Ώβ€β€Œβ€β€‹ο»Ώβ€Œβ€β€β€‹β€Œβ€β€β€Œβ€Œβ€ο»Ώβ€‹β€Œβ€β€Œβ€‹β€Œο»Ώβ€‹β€β€Œβ€β€Œβ€Œβ€Œβ€ο»Ώβ€β€‹β€β€Œβ€Œβ€‹ο»Ώβ€Œβ€Œβ€Œβ€‹β€‹β€β€Œβ€Œο»Ώο»Ώβ€Œβ€β€ο»Ώβ€Œβ€β€Œβ€Œβ€Œο»Ώβ€β€Œβ€‹β€β€Œβ€Œβ€‹ο»Ώβ€‹ο»Ώβ€Œβ€‹β€Œβ€‹β€‹β€β€Œβ€Œβ€‹ο»Ώβ€‹ο»Ώβ€Œβ€‹β€Œβ€‹β€‹β€β€Œβ€Œβ€‹ο»Ώβ€‹β€β€‹ο»Ώβ€‹β€β€Œο»Ώβ€‹β€β€Œβ€Œο»Ώο»Ώβ€Œο»Ώβ€‹ο»Ώβ€Œβ€‹ο»Ώβ€‹β€Œβ€Œβ€Œβ€‹β€Œβ€β€‹ο»Ώβ€‹ο»Ώβ€Œβ€β€Œβ€‹β€‹β€β€Œβ€ο»Ώβ€‹β€Œο»Ώβ€Œβ€Œβ€Œβ€Œβ€Œο»Ώβ€Œβ€‹ο»Ώο»Ώβ€‹β€β€Œβ€Œβ€‹ο»Ώβ€‹β€β€‹ο»Ώβ€‹β€β€‹β€β€Œβ€Œβ€‹ο»Ώβ€Œβ€Œβ€Œβ€‹β€Œβ€‹β€‹β€ο»Ώβ€β€Œο»Ώβ€Œβ€‹β€Œβ€β€Œβ€Œβ€Œο»Ώβ€β€‹β€Œο»Ώβ€Œβ€‹β€‹ο»Ώο»Ώο»Ώβ€Œβ€β€‹β€β€Œβ€β€‹β€Œβ€Œο»Ώβ€‹ο»Ώβ€Œβ€β€Œβ€Œβ€Œβ€Œβ€Œβ€Œβ€Œο»Ώβ€‹β€β€Œβ€ο»Ώβ€‹β€‹ο»Ώο»Ώβ€Œβ€Œβ€β€β€‹β€Œο»Ώβ€Œβ€‹β€Œο»Ώβ€Œβ€‹β€Œο»Ώβ€‹β€‹β€Œο»Ώβ€‹ο»Ώβ€‹β€β€Œβ€Œβ€‹ο»Ώβ€‹ο»Ώβ€Œβ€‹β€‹β€Œβ€‹β€β€Œβ€Œβ€‹ο»Ώβ€‹β€β€Œβ€‹β€Œβ€β€‹β€β€Œβ€Œβ€‹ο»Ώβ€‹β€β€Œβ€‹β€Œβ€β€Œβ€β€β€Œβ€Œβ€ο»Ώβ€β€Œο»Ώβ€Œβ€‹β€Œβ€β€Œβ€Œβ€Œβ€ο»Ώβ€‹β€‹ο»Ώβ€Œβ€‹β€‹ο»Ώβ€Œο»Ώβ€‹ο»Ώβ€‹β€Œβ€‹β€ο»Ώβ€β€Œο»Ώβ€‹ο»Ώβ€Œβ€β€‹β€Œβ€Œβ€ο»Ώβ€β€Œβ€β€β€Œβ€Œο»Ώβ€Œβ€‹β€Œο»Ώβ€β€Œβ€‹β€ο»Ώβ€β€Œο»Ώβ€‹ο»Ώβ€Œο»Ώβ€Œβ€‹β€Œο»Ώβ€Œβ€Œβ€Œβ€β€Œβ€‹β€Œβ€β€β€Œβ€Œβ€ο»Ώο»Ώβ€‹β€β€Œβ€β€Œβ€β€β€Œβ€Œβ€β€Œβ€‹β€‹ο»Ώο»Ώβ€Œβ€Œβ€β€Œο»Ώβ€Œο»Ώβ€‹β€‹β€Œβ€β€ο»Ώβ€Œβ€Œβ€Œβ€β€Œβ€β€‹β€Œβ€Œο»Ώβ€Œβ€‹β€Œο»Ώβ€Œβ€Œβ€Œβ€β€Œβ€β€‹ο»Ώβ€Œβ€β€Œβ€Œβ€Œβ€Œβ€Œβ€ο»Ώβ€Œβ€Œβ€Œβ€‹β€Œβ€Œο»Ώβ€Œβ€β€Œο»Ώβ€Œβ€Œβ€Œβ€‹ο»Ώο»Ώβ€Œβ€ο»Ώβ€‹β€Œβ€β€Œβ€β€Œο»Ώβ€β€β€‹ο»Ώβ€Œβ€‹β€Œβ€ο»Ώβ€β€Œβ€‹β€Œο»Ώβ€Œβ€‹ο»Ώο»Ώβ€‹β€β€Œβ€β€Œο»Ώβ€Œβ€‹β€Œο»Ώβ€β€Œβ€Œο»Ώβ€‹β€‹β€Œβ€β€Œβ€Œβ€‹ο»Ώο»Ώβ€Œβ€Œβ€β€‹β€β€Œβ€ο»Ώβ€‹β€Œβ€ο»Ώο»Ώβ€Œβ€β€Œο»Ώβ€‹β€β€Œβ€β€Œο»Ώβ€‹β€‹β€Œβ€β€‹β€Œβ€Œο»Ώβ€Œβ€‹β€Œβ€β€β€‹β€‹ο»Ώο»Ώβ€Œβ€Œο»Ώβ€‹β€‹β€Œβ€β€‹β€Œβ€Œβ€β€Œο»Ώβ€Œβ€β€Œβ€Œβ€Œβ€‹β€‹β€β€Œο»Ώβ€Œβ€Œβ€Œβ€β€β€Œβ€Œβ€ο»Ώβ€‹β€Œβ€β€Œβ€‹β€Œβ€β€Œβ€Œβ€Œο»Ώβ€‹β€β€‹β€β€Œβ€Œβ€‹ο»Ώβ€Œβ€Œβ€Œβ€‹β€‹β€β€Œβ€Œο»Ώο»Ώβ€Œβ€β€ο»Ώβ€Œβ€β€Œβ€Œβ€Œο»Ώβ€β€Œβ€‹β€β€Œβ€Œβ€‹ο»Ώβ€‹ο»Ώβ€Œβ€‹β€Œβ€‹β€‹β€β€Œβ€Œβ€‹ο»Ώβ€‹ο»Ώβ€Œβ€‹β€Œβ€‹β€‹β€β€Œβ€Œβ€‹ο»Ώβ€‹β€β€‹ο»Ώβ€‹β€β€Œβ€‹β€β€β€‹ο»Ώβ€‹β€‹β€‹ο»Ώβ€Œο»Ώβ€Œο»Ώβ€β€β€‹β€ο»Ώβ€Œβ€Œβ€β€β€Œβ€Œβ€Œβ€‹β€β€Œβ€β€‹β€β€Œβ€ο»Ώβ€Œβ€Œβ€β€β€Œβ€Œβ€Œβ€‹β€‹β€Œβ€Œβ€Œβ€‹β€‹β€β€Œβ€Œβ€‹ο»Ώβ€‹β€β€‹ο»Ώβ€‹β€β€‹β€β€Œβ€Œβ€‹ο»Ώβ€Œβ€Œβ€Œβ€‹β€Œβ€‹β€‹β€ο»Ώβ€β€Œο»Ώβ€‹β€β€Œβ€β€β€Œβ€Œβ€β€‹ο»Ώβ€Œβ€β€β€‹β€Œβ€Œβ€Œβ€‹β€Œβ€β€Œβ€Œβ€Œο»Ώβ€β€‹β€Œο»Ώβ€Œβ€‹β€‹β€β€Œβ€Œβ€‹ο»Ώβ€Œβ€Œβ€Œβ€‹β€‹β€β€Œβ€Œο»Ώο»Ώβ€Œβ€β€ο»Ώβ€Œβ€β€Œβ€Œβ€Œο»Ώβ€β€Œβ€‹β€β€Œβ€Œβ€‹ο»Ώβ€‹ο»Ώβ€Œβ€‹β€Œβ€‹β€‹β€β€Œβ€Œβ€‹ο»Ώβ€‹ο»Ώβ€Œβ€‹β€Œβ€‹β€‹β€β€Œβ€Œβ€‹ο»Ώβ€‹β€β€‹ο»Ώβ€‹β€β€Œβ€‹β€Œο»Ώβ€‹ο»Ώβ€β€‹β€Œο»Ώβ€Œο»Ώβ€Œβ€β€ο»Ώβ€Œβ€‹β€Œβ€‹β€Œβ€‹β€‹β€Œβ€Œβ€β€β€β€‹ο»Ώβ€Œβ€‹β€Œβ€‹β€Œβ€Œβ€Œβ€‹β€Œβ€‹β€Œβ€β€β€‹β€Œο»Ώβ€Œβ€β€‹β€β€Œβ€Œβ€‹ο»Ώβ€‹β€β€‹ο»Ώβ€‹β€β€‹β€β€Œβ€Œβ€‹ο»Ώβ€Œβ€Œβ€Œβ€‹β€Œβ€‹β€‹β€ο»Ώβ€β€Œβ€β€‹ο»Ώβ€Œβ€β€β€‹β€Œβ€β€β€Œβ€Œβ€ο»Ώβ€‹β€Œβ€β€Œβ€‹β€Œο»Ώβ€‹β€β€Œβ€β€Œβ€Œβ€Œβ€ο»Ώβ€β€‹β€β€Œβ€Œβ€‹ο»Ώβ€Œβ€Œβ€Œβ€‹β€‹β€β€Œβ€Œο»Ώο»Ώβ€Œβ€β€ο»Ώβ€Œβ€β€Œβ€Œβ€Œο»Ώβ€β€Œβ€‹β€β€Œβ€Œβ€‹ο»Ώβ€‹ο»Ώβ€Œβ€‹β€Œβ€‹β€‹β€β€Œβ€Œβ€‹ο»Ώβ€‹ο»Ώβ€Œβ€‹β€Œβ€‹β€‹β€β€Œβ€Œβ€‹ο»Ώβ€‹β€β€‹ο»Ώβ€‹β€β€Œο»Ώβ€‹β€β€Œβ€Œο»Ώο»Ώβ€Œο»Ώβ€‹ο»Ώβ€Œβ€‹ο»Ώβ€‹β€Œβ€Œβ€Œβ€‹β€Œβ€β€‹ο»Ώβ€‹ο»Ώβ€Œβ€β€Œβ€‹β€‹β€β€Œβ€ο»Ώβ€‹β€Œο»Ώβ€Œβ€Œβ€Œβ€Œβ€Œο»Ώβ€Œβ€‹ο»Ώο»Ώβ€‹β€β€Œβ€Œβ€‹ο»Ώβ€‹β€β€‹ο»Ώβ€‹β€β€‹β€β€Œβ€Œβ€‹ο»Ώβ€Œβ€Œβ€Œβ€‹β€Œβ€‹β€‹β€ο»Ώβ€β€Œο»Ώβ€Œβ€‹β€Œβ€β€Œβ€Œβ€Œο»Ώβ€β€‹β€Œο»Ώβ€Œβ€‹β€‹β€β€Œβ€β€Œο»Ώβ€‹β€‹β€Œβ€β€Œβ€Œβ€Œο»Ώβ€‹β€β€Œο»Ώβ€‹ο»Ώβ€Œο»Ώβ€‹β€‹β€Œβ€β€Œβ€Œβ€Œβ€β€‹ο»Ώβ€Œο»Ώβ€Œβ€‹β€Œβ€β€β€Œβ€Œο»Ώβ€Œβ€β€Œβ€β€Œβ€Œβ€‹ο»Ώο»Ώβ€Œβ€Œο»Ώβ€‹β€‹β€Œο»Ώβ€Œβ€Œβ€Œβ€β€‹β€β€Œβ€ο»Ώβ€‹β€Œβ€β€β€Œβ€Œο»Ώβ€‹ο»Ώβ€Œβ€β€β€‹β€Œβ€β€Œβ€Œβ€Œβ€β€Œβ€‹β€‹β€β€‹β€β€Œο»Ώο»Ώβ€Œt4k3_m3_t0_y0ur_l34d3rβ€‹β€‹β€‹β€‹β€Œο»Ώβ€ο»Ώβ€‹β€β€‹β€β€Œβ€ο»Ώο»Ώβ€Œο»Ώβ€‹β€β€Œβ€β€β€Œβ€Œβ€β€Œο»Ώβ€Œβ€β€β€Œβ€Œβ€ο»Ώβ€β€‹β€β€‹β€β€‹ο»Ώβ€β€β€‹β€β€‹β€β€Œο»Ώβ€‹ο»Ώβ€Œβ€β€‹β€Œβ€Œβ€ο»Ώβ€β€Œβ€β€β€Œβ€Œο»Ώβ€Œβ€‹β€Œο»Ώβ€β€Œβ€‹β€ο»Ώβ€β€Œβ€β€β€Œβ€Œβ€ο»Ώο»Ώβ€‹β€β€‹β€β€‹β€ο»Ώβ€‹β€‹β€β€‹β€β€Œβ€β€β€‹β€Œο»Ώβ€‹β€β€Œβ€β€Œβ€Œβ€Œβ€β€Œβ€β€‹β€β€‹β€β€‹ο»Ώβ€β€β€‹β€β€‹β€β€Œβ€β€β€‹β€Œο»Ώβ€Œβ€‹β€Œο»Ώβ€Œβ€‹β€Œο»Ώβ€‹β€‹β€Œο»Ώβ€‹ο»Ώβ€‹ο»Ώβ€β€β€‹β€ο»Ώο»Ώβ€‹β€ο»Ώο»Ώβ€Œβ€β€β€Œβ€Œβ€ο»Ώβ€β€Œο»Ώβ€Œβ€‹β€Œβ€β€Œβ€Œβ€Œβ€ο»Ώβ€‹β€‹ο»Ώβ€Œβ€‹β€‹ο»Ώβ€Œο»Ώβ€‹ο»Ώβ€‹β€Œβ€‹β€ο»Ώβ€β€Œο»Ώβ€‹ο»Ώβ€Œβ€β€‹β€Œβ€Œβ€ο»Ώβ€β€Œβ€β€β€Œβ€Œο»Ώβ€Œβ€‹β€Œο»Ώβ€β€Œβ€‹β€ο»Ώβ€β€Œο»Ώβ€‹ο»Ώβ€Œο»Ώβ€Œβ€‹β€Œο»Ώβ€Œβ€Œβ€Œβ€β€Œβ€‹β€Œβ€β€β€Œβ€Œβ€ο»Ώο»Ώβ€‹β€ο»Ώο»Ώβ€Œβ€β€β€Œβ€Œβ€ο»Ώβ€β€Œο»Ώβ€Œβ€‹β€Œβ€β€Œβ€Œβ€Œβ€ο»Ώβ€β€Œο»Ώβ€Œβ€‹β€‹β€ο»Ώο»Ώβ€Œβ€β€Œβ€Œβ€Œβ€β€Œβ€‹β€Œβ€β€β€Œβ€Œο»Ώβ€Œβ€‹β€‹β€ο»Ώο»Ώβ€Œβ€ο»Ώβ€Œβ€Œβ€ο»Ώο»Ώβ€Œβ€β€Œβ€‹β€Œβ€β€Œβ€Œβ€‹ο»Ώο»Ώβ€Œβ€Œο»Ώβ€‹β€‹β€Œο»Ώβ€‹β€β€Œβ€β€Œβ€Œβ€Œο»Ώβ€‹ο»Ώβ€Œβ€β€Œβ€Œβ€Œβ€ο»Ώβ€β€Œο»Ώβ€Œβ€‹β€Œβ€β€‹β€Œβ€Œο»Ώβ€Œβ€‹β€Œβ€β€β€Œβ€Œβ€ο»Ώο»Ώβ€Œβ€ο»Ώβ€β€‹ο»Ώβ€ο»Ώβ€Œβ€β€β€Œβ€Œβ€β€Œβ€‹β€‹ο»Ώο»Ώβ€Œβ€Œβ€β€Œο»Ώβ€Œο»Ώβ€‹β€‹β€Œβ€β€ο»Ώβ€Œβ€Œβ€Œβ€β€Œβ€β€‹β€Œβ€Œο»Ώβ€Œβ€‹β€Œο»Ώβ€Œβ€Œβ€Œβ€β€Œβ€β€‹ο»Ώβ€Œβ€β€Œβ€Œβ€Œβ€Œβ€Œβ€ο»Ώβ€Œβ€Œβ€Œβ€‹β€Œβ€Œο»Ώβ€Œβ€β€Œο»Ώβ€Œβ€Œβ€Œβ€‹ο»Ώο»Ώβ€Œβ€ο»Ώβ€‹β€Œβ€β€Œβ€β€Œο»Ώβ€β€β€‹ο»Ώβ€Œβ€‹β€Œβ€ο»Ώβ€β€Œβ€‹β€Œο»Ώβ€Œβ€‹ο»Ώο»Ώβ€‹ο»Ώβ€ο»Ώβ€Œο»Ώβ€Œβ€‹β€Œο»Ώβ€β€Œβ€Œο»Ώβ€‹β€‹β€Œβ€β€Œβ€Œβ€‹ο»Ώο»Ώβ€Œβ€Œβ€β€‹β€β€Œβ€ο»Ώβ€‹β€Œβ€ο»Ώο»Ώβ€Œβ€β€Œο»Ώβ€‹ο»Ώβ€ο»Ώβ€Œο»Ώβ€‹β€‹β€Œβ€β€‹β€Œβ€Œο»Ώβ€Œβ€‹β€Œβ€β€β€‹β€‹ο»Ώο»Ώβ€Œβ€Œο»Ώβ€‹β€‹β€Œβ€β€‹β€Œβ€Œβ€β€Œο»Ώβ€Œβ€β€Œβ€Œβ€Œβ€‹β€‹β€β€Œο»Ώβ€Œβ€Œβ€Œβ€β€β€Œβ€Œβ€ο»Ώβ€‹β€Œβ€β€Œβ€‹β€Œβ€β€Œβ€Œβ€Œο»Ώβ€‹β€β€‹β€β€Œβ€Œβ€‹ο»Ώβ€Œβ€Œβ€Œβ€‹β€‹β€β€Œβ€Œο»Ώο»Ώβ€Œβ€β€ο»Ώβ€Œβ€β€Œβ€Œβ€Œο»Ώβ€β€Œβ€‹β€β€Œβ€Œβ€‹ο»Ώβ€‹ο»Ώβ€Œβ€‹β€Œβ€‹β€‹β€β€Œβ€Œβ€‹ο»Ώβ€‹ο»Ώβ€Œβ€‹β€Œβ€‹β€‹β€β€Œβ€Œβ€‹ο»Ώβ€‹β€β€‹ο»Ώβ€‹β€β€Œβ€‹β€β€β€‹ο»Ώβ€‹β€‹β€‹ο»Ώβ€Œο»Ώβ€Œο»Ώβ€β€β€‹β€ο»Ώβ€Œβ€Œβ€β€β€Œβ€Œβ€Œβ€‹β€β€Œβ€β€‹β€β€Œβ€ο»Ώβ€Œβ€Œβ€β€β€Œβ€Œβ€Œβ€‹β€‹β€Œβ€Œβ€Œβ€‹β€‹β€β€Œβ€Œβ€‹ο»Ώβ€‹β€β€‹ο»Ώβ€‹β€β€‹β€β€Œβ€Œβ€‹ο»Ώβ€Œβ€Œβ€Œβ€‹β€Œβ€‹β€‹β€ο»Ώβ€β€Œο»Ώβ€‹β€β€Œβ€β€β€Œβ€Œβ€β€‹ο»Ώβ€Œβ€β€β€‹β€Œβ€Œβ€Œβ€‹β€Œβ€β€Œβ€Œβ€Œο»Ώβ€β€‹β€Œο»Ώβ€Œβ€‹β€‹β€β€Œβ€Œβ€‹ο»Ώβ€Œβ€Œβ€Œβ€‹β€‹β€β€Œβ€Œο»Ώο»Ώβ€Œβ€β€ο»Ώβ€Œβ€β€Œβ€Œβ€Œο»Ώβ€β€Œβ€‹β€β€Œβ€Œβ€‹ο»Ώβ€‹ο»Ώβ€Œβ€‹β€Œβ€‹β€‹β€β€Œβ€Œβ€‹ο»Ώβ€‹ο»Ώβ€Œβ€‹β€Œβ€‹β€‹β€β€Œβ€Œβ€‹ο»Ώβ€‹β€β€‹ο»Ώβ€‹β€β€Œβ€‹β€Œο»Ώβ€‹ο»Ώβ€β€‹β€Œο»Ώβ€Œο»Ώβ€Œβ€β€ο»Ώβ€Œβ€‹β€Œβ€‹β€Œβ€‹β€‹β€Œβ€Œβ€β€β€β€‹ο»Ώβ€Œβ€‹β€Œβ€‹β€Œβ€Œβ€Œβ€‹β€Œβ€‹β€Œβ€β€β€‹β€Œο»Ώβ€Œβ€β€‹β€β€Œβ€Œβ€‹ο»Ώβ€‹β€β€‹ο»Ώβ€‹β€β€‹β€β€Œβ€Œβ€‹ο»Ώβ€Œβ€Œβ€Œβ€‹β€Œβ€‹β€‹β€ο»Ώβ€β€Œβ€β€‹ο»Ώβ€Œβ€β€β€‹β€Œβ€β€β€Œβ€Œβ€ο»Ώβ€‹β€Œβ€β€Œβ€‹β€Œο»Ώβ€‹β€β€Œβ€β€Œβ€Œβ€Œβ€ο»Ώβ€β€‹β€β€Œβ€Œβ€‹ο»Ώβ€Œβ€Œβ€Œβ€‹β€‹β€β€Œβ€Œο»Ώο»Ώβ€Œβ€β€ο»Ώβ€Œβ€β€Œβ€Œβ€Œο»Ώβ€β€Œβ€‹β€β€Œβ€Œβ€‹ο»Ώβ€‹ο»Ώβ€Œβ€‹β€Œβ€‹β€‹β€β€Œβ€Œβ€‹ο»Ώβ€‹ο»Ώβ€Œβ€‹β€Œβ€‹β€‹β€β€Œβ€Œβ€‹ο»Ώβ€‹β€β€‹ο»Ώβ€‹β€β€Œβ€‹ο»Ώο»Ώβ€Œο»Ώβ€β€‹β€Œβ€β€‹β€Œβ€Œο»Ώβ€‹β€Œβ€Œβ€‹β€Œβ€‹β€Œβ€Œβ€‹β€‹β€‹β€ο»Ώβ€Œβ€Œο»Ώβ€‹ο»Ώβ€Œο»Ώβ€Œο»Ώβ€Œβ€‹β€‹β€Œβ€Œο»Ώβ€β€β€‹ο»Ώβ€Œβ€‹β€‹β€β€Œβ€Œβ€‹ο»Ώβ€‹β€β€‹ο»Ώβ€‹β€β€‹β€β€Œβ€Œβ€‹ο»Ώβ€Œβ€Œβ€Œβ€‹β€Œβ€‹β€‹β€ο»Ώβ€β€Œο»Ώβ€Œβ€‹β€Œβ€β€Œβ€Œβ€Œο»Ώβ€β€‹β€Œο»Ώβ€Œβ€‹β€‹ο»Ώο»Ώο»Ώβ€Œβ€β€‹β€β€Œβ€β€‹β€Œβ€Œο»Ώβ€‹ο»Ώβ€Œβ€β€Œβ€Œβ€Œβ€Œβ€Œβ€Œβ€Œο»Ώβ€‹β€β€Œβ€ο»Ώβ€‹β€‹ο»Ώο»Ώβ€Œβ€Œβ€β€β€‹β€Œο»Ώβ€Œβ€‹β€Œο»Ώβ€Œβ€‹β€Œο»Ώβ€‹β€‹β€Œο»Ώβ€‹ο»Ώβ€‹β€β€Œβ€Œβ€‹ο»Ώβ€‹ο»Ώβ€Œβ€‹β€‹β€Œβ€‹β€β€Œβ€Œβ€‹ο»Ώβ€‹β€β€Œβ€‹β€Œβ€β€‹β€β€Œβ€Œβ€‹ο»Ώβ€‹β€β€Œβ€‹β€Œβ€β€Œβ€β€β€Œβ€Œβ€ο»Ώβ€β€Œο»Ώβ€Œβ€‹β€Œβ€β€Œβ€Œβ€Œβ€ο»Ώβ€‹β€‹ο»Ώβ€Œβ€‹β€‹ο»Ώβ€Œο»Ώβ€‹ο»Ώβ€‹β€Œβ€‹β€ο»Ώβ€β€Œο»Ώβ€‹ο»Ώβ€Œβ€β€‹β€Œβ€Œβ€ο»Ώβ€β€Œβ€β€β€Œβ€Œο»Ώβ€Œβ€‹β€Œο»Ώβ€β€Œβ€‹β€ο»Ώβ€β€Œο»Ώβ€‹ο»Ώβ€Œο»Ώβ€Œβ€‹β€Œο»Ώβ€Œβ€Œβ€Œβ€β€Œβ€‹β€Œβ€β€β€Œβ€Œβ€ο»Ώο»Ώβ€‹β€β€Œβ€β€Œβ€β€β€Œβ€Œβ€β€Œβ€‹β€‹ο»Ώο»Ώβ€Œβ€Œβ€β€Œο»Ώβ€Œο»Ώβ€‹β€‹β€Œβ€β€ο»Ώβ€Œβ€Œβ€Œβ€β€Œβ€β€‹β€Œβ€Œο»Ώβ€Œβ€‹β€Œο»Ώβ€Œβ€Œβ€Œβ€β€Œβ€β€‹ο»Ώβ€Œβ€β€Œβ€Œβ€Œβ€Œβ€Œβ€ο»Ώβ€Œβ€Œβ€Œβ€‹β€Œβ€Œο»Ώβ€Œβ€β€Œο»Ώβ€Œβ€Œβ€Œβ€‹ο»Ώο»Ώβ€Œβ€ο»Ώβ€‹β€Œβ€β€Œβ€β€Œο»Ώβ€β€β€‹ο»Ώβ€Œβ€‹β€Œβ€ο»Ώβ€β€Œβ€‹β€Œο»Ώβ€Œβ€‹ο»Ώο»Ώβ€‹β€β€Œβ€β€Œο»Ώβ€Œβ€‹β€Œο»Ώβ€β€Œβ€Œο»Ώβ€‹β€‹β€Œβ€β€Œβ€Œβ€‹ο»Ώο»Ώβ€Œβ€Œβ€β€‹β€β€Œβ€ο»Ώβ€‹β€Œβ€ο»Ώο»Ώβ€Œβ€β€Œο»Ώβ€‹β€β€Œβ€β€Œο»Ώβ€‹β€‹β€Œβ€β€‹β€Œβ€Œο»Ώβ€Œβ€‹β€Œβ€β€β€‹β€‹ο»Ώο»Ώβ€Œβ€Œο»Ώβ€‹β€‹β€Œβ€β€‹β€Œβ€Œβ€β€Œο»Ώβ€Œβ€β€Œβ€Œβ€Œβ€‹β€‹β€β€Œο»Ώβ€Œβ€Œβ€Œβ€β€β€Œβ€Œβ€ο»Ώβ€‹β€Œβ€β€Œβ€‹β€Œβ€β€Œβ€Œβ€Œο»Ώβ€‹β€β€‹β€β€Œβ€Œβ€‹ο»Ώβ€Œβ€Œβ€Œβ€‹β€‹β€β€Œβ€Œο»Ώο»Ώβ€Œβ€β€ο»Ώβ€Œβ€β€Œβ€Œβ€Œο»Ώβ€β€Œβ€‹β€β€Œβ€Œβ€‹ο»Ώβ€‹ο»Ώβ€Œβ€‹β€Œβ€‹β€‹β€β€Œβ€Œβ€‹ο»Ώβ€‹ο»Ώβ€Œβ€‹β€Œβ€‹β€‹β€β€Œβ€Œβ€‹ο»Ώβ€‹β€β€‹ο»Ώβ€‹β€β€Œβ€‹β€β€β€‹ο»Ώβ€‹β€‹β€‹ο»Ώβ€Œο»Ώβ€Œο»Ώβ€β€β€‹β€ο»Ώβ€Œβ€Œβ€β€β€Œβ€Œβ€Œβ€‹β€β€Œβ€β€‹β€β€Œβ€ο»Ώβ€Œβ€Œβ€β€β€Œβ€Œβ€Œβ€‹β€‹β€Œβ€Œβ€Œβ€‹β€‹β€β€Œβ€Œβ€‹ο»Ώβ€‹β€β€‹ο»Ώβ€‹β€β€‹β€β€Œβ€Œβ€‹ο»Ώβ€Œβ€Œβ€Œβ€‹β€Œβ€‹β€‹β€ο»Ώβ€β€Œο»Ώβ€‹β€β€Œβ€β€β€Œβ€Œβ€β€‹ο»Ώβ€Œβ€β€β€‹β€Œβ€Œβ€Œβ€‹β€Œβ€β€Œβ€Œβ€Œο»Ώβ€β€‹β€Œο»Ώβ€Œβ€‹β€‹β€β€Œβ€Œβ€‹ο»Ώβ€Œβ€Œβ€Œβ€‹β€‹β€β€Œβ€Œο»Ώο»Ώβ€Œβ€β€ο»Ώβ€Œβ€β€Œβ€Œβ€Œο»Ώβ€β€Œβ€‹β€β€Œβ€Œβ€‹ο»Ώβ€‹ο»Ώβ€Œβ€‹β€Œβ€‹β€‹β€β€Œβ€Œβ€‹ο»Ώβ€‹ο»Ώβ€Œβ€‹β€Œβ€‹β€‹β€β€Œβ€Œβ€‹ο»Ώβ€‹β€β€‹ο»Ώβ€‹β€β€Œβ€‹β€Œο»Ώβ€‹ο»Ώβ€β€‹β€Œο»Ώβ€Œο»Ώβ€Œβ€β€ο»Ώβ€Œβ€‹β€Œβ€‹β€Œβ€‹β€‹β€Œβ€Œβ€β€β€β€‹ο»Ώβ€Œβ€‹β€Œβ€‹β€Œβ€Œβ€Œβ€‹β€Œβ€‹β€Œβ€β€β€‹β€Œο»Ώβ€Œβ€β€‹β€β€Œβ€Œβ€‹ο»Ώβ€‹β€β€‹ο»Ώβ€‹β€β€‹β€β€Œβ€Œβ€‹ο»Ώβ€Œβ€Œβ€Œβ€‹β€Œβ€‹β€‹β€ο»Ώβ€β€Œβ€β€‹ο»Ώβ€Œβ€β€β€‹β€Œβ€β€β€Œβ€Œβ€ο»Ώβ€‹β€Œβ€β€Œβ€‹β€Œο»Ώβ€‹β€β€Œβ€β€Œβ€Œβ€Œβ€ο»Ώβ€β€‹β€β€Œβ€Œβ€‹ο»Ώβ€Œβ€Œβ€Œβ€‹β€‹β€β€Œβ€Œο»Ώο»Ώβ€Œβ€β€ο»Ώβ€Œβ€β€Œβ€Œβ€Œο»Ώβ€β€Œβ€‹β€β€Œβ€Œβ€‹ο»Ώβ€‹ο»Ώβ€Œβ€‹β€Œβ€‹β€‹β€β€Œβ€Œβ€‹ο»Ώβ€‹ο»Ώβ€Œβ€‹β€Œβ€‹β€‹β€β€Œβ€Œβ€‹ο»Ώβ€‹β€β€‹ο»Ώβ€‹β€β€Œβ€‹ο»Ώο»Ώβ€Œο»Ώβ€β€‹β€Œβ€β€‹β€Œβ€Œο»Ώβ€‹β€Œβ€Œβ€‹β€Œβ€‹β€Œβ€Œβ€‹β€‹β€‹β€ο»Ώβ€Œβ€Œο»Ώβ€‹ο»Ώβ€Œο»Ώβ€Œο»Ώβ€Œβ€‹β€‹β€Œβ€Œο»Ώβ€β€β€‹ο»Ώβ€Œβ€‹β€‹β€β€Œβ€Œβ€‹ο»Ώβ€‹β€β€‹ο»Ώβ€‹β€β€‹β€β€Œβ€Œβ€‹ο»Ώβ€Œβ€Œβ€Œβ€‹β€Œβ€‹β€‹β€ο»Ώβ€β€Œο»Ώβ€Œβ€‹β€Œβ€β€Œβ€Œβ€Œο»Ώβ€β€‹β€Œο»Ώβ€Œβ€‹β€‹β€β€Œβ€β€Œο»Ώβ€‹β€‹β€Œβ€β€Œβ€Œβ€Œο»Ώβ€‹β€β€Œο»Ώβ€‹ο»Ώβ€Œο»Ώβ€‹β€‹β€Œβ€β€Œβ€Œβ€Œβ€β€‹ο»Ώβ€Œο»Ώβ€Œβ€‹β€Œβ€β€β€Œβ€Œο»Ώβ€Œβ€β€Œβ€β€Œβ€Œβ€‹ο»Ώο»Ώβ€Œβ€Œο»Ώβ€‹β€‹β€Œο»Ώβ€Œβ€Œβ€Œβ€β€‹β€β€Œβ€ο»Ώβ€‹β€Œβ€β€β€Œβ€Œο»Ώβ€‹ο»Ώβ€Œβ€β€β€‹β€Œβ€β€Œβ€Œβ€Œβ€β€Œβ€‹β€‹β€β€‹β€β€Œο»Ώο»Ώβ€Œ):β€‹β€‹β€‹β€‹β€Œο»Ώβ€ο»Ώβ€‹β€β€‹β€β€Œβ€ο»Ώο»Ώβ€Œο»Ώβ€‹β€β€Œβ€β€β€Œβ€Œβ€β€Œο»Ώβ€Œβ€β€β€Œβ€Œβ€ο»Ώβ€β€‹β€β€‹β€β€‹ο»Ώβ€β€β€‹β€β€‹β€β€Œο»Ώβ€‹ο»Ώβ€Œβ€β€‹β€Œβ€Œβ€ο»Ώβ€β€Œβ€β€β€Œβ€Œο»Ώβ€Œβ€‹β€Œο»Ώβ€β€Œβ€‹β€ο»Ώβ€β€Œβ€β€β€Œβ€Œβ€ο»Ώο»Ώβ€‹β€β€‹β€β€‹β€ο»Ώβ€‹β€‹β€β€‹β€β€Œβ€β€β€‹β€Œο»Ώβ€‹β€β€Œβ€β€Œβ€Œβ€Œβ€β€Œβ€β€‹β€β€‹β€β€‹ο»Ώβ€β€β€‹β€β€‹β€β€Œβ€β€β€‹β€Œο»Ώβ€Œβ€‹β€Œο»Ώβ€Œβ€‹β€Œο»Ώβ€‹β€‹β€Œο»Ώβ€‹ο»Ώβ€‹ο»Ώβ€β€β€‹β€ο»Ώο»Ώβ€‹β€ο»Ώο»Ώβ€Œβ€β€β€Œβ€Œβ€ο»Ώβ€β€Œο»Ώβ€Œβ€‹β€Œβ€β€Œβ€Œβ€Œβ€ο»Ώβ€‹β€‹ο»Ώβ€Œβ€‹β€‹ο»Ώβ€Œο»Ώβ€‹ο»Ώβ€‹β€Œβ€‹β€ο»Ώβ€β€Œο»Ώβ€‹ο»Ώβ€Œβ€β€‹β€Œβ€Œβ€ο»Ώβ€β€Œβ€β€β€Œβ€Œο»Ώβ€Œβ€‹β€Œο»Ώβ€β€Œβ€‹β€ο»Ώβ€β€Œο»Ώβ€‹ο»Ώβ€Œο»Ώβ€Œβ€‹β€Œο»Ώβ€Œβ€Œβ€Œβ€β€Œβ€‹β€Œβ€β€β€Œβ€Œβ€ο»Ώο»Ώβ€‹β€ο»Ώο»Ώβ€Œβ€β€β€Œβ€Œβ€ο»Ώβ€β€Œο»Ώβ€Œβ€‹β€Œβ€β€Œβ€Œβ€Œβ€ο»Ώβ€β€Œο»Ώβ€Œβ€‹β€‹β€ο»Ώο»Ώβ€Œβ€β€Œβ€Œβ€Œβ€β€Œβ€‹β€Œβ€β€β€Œβ€Œο»Ώβ€Œβ€‹β€‹β€ο»Ώο»Ώβ€Œβ€ο»Ώβ€Œβ€Œβ€ο»Ώο»Ώβ€Œβ€β€Œβ€‹β€Œβ€β€Œβ€Œβ€‹ο»Ώο»Ώβ€Œβ€Œο»Ώβ€‹β€‹β€Œο»Ώβ€‹β€β€Œβ€β€Œβ€Œβ€Œο»Ώβ€‹ο»Ώβ€Œβ€β€Œβ€Œβ€Œβ€ο»Ώβ€β€Œο»Ώβ€Œβ€‹β€Œβ€β€‹β€Œβ€Œο»Ώβ€Œβ€‹β€Œβ€β€β€Œβ€Œβ€ο»Ώο»Ώβ€Œβ€ο»Ώβ€β€‹ο»Ώβ€ο»Ώβ€Œβ€β€β€Œβ€Œβ€β€Œβ€‹β€‹ο»Ώο»Ώβ€Œβ€Œβ€β€Œο»Ώβ€Œο»Ώβ€‹β€‹β€Œβ€β€ο»Ώβ€Œβ€Œβ€Œβ€β€Œβ€β€‹β€Œβ€Œο»Ώβ€Œβ€‹β€Œο»Ώβ€Œβ€Œβ€Œβ€β€Œβ€β€‹ο»Ώβ€Œβ€β€Œβ€Œβ€Œβ€Œβ€Œβ€ο»Ώβ€Œβ€Œβ€Œβ€‹β€Œβ€Œο»Ώβ€Œβ€β€Œο»Ώβ€Œβ€Œβ€Œβ€‹ο»Ώο»Ώβ€Œβ€ο»Ώβ€‹β€Œβ€β€Œβ€β€Œο»Ώβ€β€β€‹ο»Ώβ€Œβ€‹β€Œβ€ο»Ώβ€β€Œβ€‹β€Œο»Ώβ€Œβ€‹ο»Ώο»Ώβ€‹ο»Ώβ€ο»Ώβ€Œο»Ώβ€Œβ€‹β€Œο»Ώβ€β€Œβ€Œο»Ώβ€‹β€‹β€Œβ€β€Œβ€Œβ€‹ο»Ώο»Ώβ€Œβ€Œβ€β€‹β€β€Œβ€ο»Ώβ€‹β€Œβ€ο»Ώο»Ώβ€Œβ€β€Œο»Ώβ€‹ο»Ώβ€ο»Ώβ€Œο»Ώβ€‹β€‹β€Œβ€β€‹β€Œβ€Œο»Ώβ€Œβ€‹β€Œβ€β€β€‹β€‹ο»Ώο»Ώβ€Œβ€Œο»Ώβ€‹β€‹β€Œβ€β€‹β€Œβ€Œβ€β€Œο»Ώβ€Œβ€β€Œβ€Œβ€Œβ€‹β€‹β€β€Œο»Ώβ€Œβ€Œβ€Œβ€β€β€Œβ€Œβ€ο»Ώβ€‹β€Œβ€β€Œβ€‹β€Œβ€β€Œβ€Œβ€Œο»Ώβ€‹β€β€‹β€β€Œβ€Œβ€‹ο»Ώβ€Œβ€Œβ€Œβ€‹β€‹β€β€Œβ€Œο»Ώο»Ώβ€Œβ€β€ο»Ώβ€Œβ€β€Œβ€Œβ€Œο»Ώβ€β€Œβ€‹β€β€Œβ€Œβ€‹ο»Ώβ€‹ο»Ώβ€Œβ€‹β€Œβ€‹β€‹β€β€Œβ€Œβ€‹ο»Ώβ€‹ο»Ώβ€Œβ€‹β€Œβ€‹β€‹β€β€Œβ€Œβ€‹ο»Ώβ€‹β€β€‹ο»Ώβ€‹β€β€Œβ€‹β€β€β€‹ο»Ώβ€‹β€‹β€‹ο»Ώβ€Œο»Ώβ€Œο»Ώβ€β€β€‹β€ο»Ώβ€Œβ€Œβ€β€β€Œβ€Œβ€Œβ€‹β€β€Œβ€β€‹β€β€Œβ€ο»Ώβ€Œβ€Œβ€β€β€Œβ€Œβ€Œβ€‹β€‹β€Œβ€Œβ€Œβ€‹β€‹β€β€Œβ€Œβ€‹ο»Ώβ€‹β€β€‹ο»Ώβ€‹β€β€‹β€β€Œβ€Œβ€‹ο»Ώβ€Œβ€Œβ€Œβ€‹β€Œβ€‹β€‹β€ο»Ώβ€β€Œο»Ώβ€‹β€β€Œβ€β€β€Œβ€Œβ€β€‹ο»Ώβ€Œβ€β€β€‹β€Œβ€Œβ€Œβ€‹β€Œβ€β€Œβ€Œβ€Œο»Ώβ€β€‹β€Œο»Ώβ€Œβ€‹β€‹β€β€Œβ€Œβ€‹ο»Ώβ€Œβ€Œβ€Œβ€‹β€‹β€β€Œβ€Œο»Ώο»Ώβ€Œβ€β€ο»Ώβ€Œβ€β€Œβ€Œβ€Œο»Ώβ€β€Œβ€‹β€β€Œβ€Œβ€‹ο»Ώβ€‹ο»Ώβ€Œβ€‹β€Œβ€‹β€‹β€β€Œβ€Œβ€‹ο»Ώβ€‹ο»Ώβ€Œβ€‹β€Œβ€‹β€‹β€β€Œβ€Œβ€‹ο»Ώβ€‹β€β€‹ο»Ώβ€‹β€β€Œβ€‹β€Œο»Ώβ€‹ο»Ώβ€β€‹β€Œο»Ώβ€Œο»Ώβ€Œβ€β€ο»Ώβ€Œβ€‹β€Œβ€‹β€Œβ€‹β€‹β€Œβ€Œβ€β€β€β€‹ο»Ώβ€Œβ€‹β€Œβ€‹β€Œβ€Œβ€Œβ€‹β€Œβ€‹β€Œβ€β€β€‹β€Œο»Ώβ€Œβ€β€‹β€β€Œβ€Œβ€‹ο»Ώβ€‹β€β€‹ο»Ώβ€‹β€β€‹β€β€Œβ€Œβ€‹ο»Ώβ€Œβ€Œβ€Œβ€‹β€Œβ€‹β€‹β€ο»Ώβ€β€Œβ€β€‹ο»Ώβ€Œβ€β€β€‹β€Œβ€β€β€Œβ€Œβ€ο»Ώβ€‹β€Œβ€β€Œβ€‹β€Œο»Ώβ€‹β€β€Œβ€β€Œβ€Œβ€Œβ€ο»Ώβ€β€‹β€β€Œβ€Œβ€‹ο»Ώβ€Œβ€Œβ€Œβ€‹β€‹β€β€Œβ€Œο»Ώο»Ώβ€Œβ€β€ο»Ώβ€Œβ€β€Œβ€Œβ€Œο»Ώβ€β€Œβ€‹β€β€Œβ€Œβ€‹ο»Ώβ€‹ο»Ώβ€Œβ€‹β€Œβ€‹β€‹β€β€Œβ€Œβ€‹ο»Ώβ€‹ο»Ώβ€Œβ€‹β€Œβ€‹β€‹β€β€Œβ€Œβ€‹ο»Ώβ€‹β€β€‹ο»Ώβ€‹β€β€Œβ€‹β€ο»Ώβ€Œο»Ώβ€Œο»Ώβ€Œβ€Œβ€β€Œβ€Œβ€Œβ€β€Œβ€Œβ€Œβ€Œβ€β€Œο»Ώβ€β€β€Œο»Ώβ€β€‹β€Œβ€‹β€β€β€Œο»Ώβ€‹β€Œβ€‹ο»Ώβ€‹β€β€Œβ€Œβ€β€β€Œβ€‹β€Œο»Ώβ€‹β€β€Œβ€Œβ€‹ο»Ώβ€‹β€β€‹ο»Ώβ€‹β€β€‹β€β€Œβ€Œβ€‹ο»Ώβ€Œβ€Œβ€Œβ€‹β€Œβ€‹β€‹β€ο»Ώβ€β€Œο»Ώβ€Œβ€‹β€Œβ€β€Œβ€Œβ€Œο»Ώβ€β€‹β€Œο»Ώβ€Œβ€‹β€‹ο»Ώο»Ώο»Ώβ€Œβ€β€‹β€β€Œβ€β€‹β€Œβ€Œο»Ώβ€‹ο»Ώβ€Œβ€β€Œβ€Œβ€Œβ€Œβ€Œβ€Œβ€Œο»Ώβ€‹β€β€Œβ€ο»Ώβ€‹β€‹ο»Ώο»Ώβ€Œβ€Œβ€β€β€‹β€Œο»Ώβ€Œβ€‹β€Œο»Ώβ€Œβ€‹β€Œο»Ώβ€‹β€‹β€Œο»Ώβ€‹ο»Ώβ€‹β€β€Œβ€Œβ€‹ο»Ώβ€‹ο»Ώβ€Œβ€‹β€‹β€Œβ€‹β€β€Œβ€Œβ€‹ο»Ώβ€‹β€β€Œβ€‹β€Œβ€β€‹β€β€Œβ€Œβ€‹ο»Ώβ€‹β€β€Œβ€‹β€Œβ€β€Œβ€β€β€Œβ€Œβ€ο»Ώβ€β€Œο»Ώβ€Œβ€‹β€Œβ€β€Œβ€Œβ€Œβ€ο»Ώβ€‹β€‹ο»Ώβ€Œβ€‹β€‹ο»Ώβ€Œο»Ώβ€‹ο»Ώβ€‹β€Œβ€‹β€ο»Ώβ€β€Œο»Ώβ€‹ο»Ώβ€Œβ€β€‹β€Œβ€Œβ€ο»Ώβ€β€Œβ€β€β€Œβ€Œο»Ώβ€Œβ€‹β€Œο»Ώβ€β€Œβ€‹β€ο»Ώβ€β€Œο»Ώβ€‹ο»Ώβ€Œο»Ώβ€Œβ€‹β€Œο»Ώβ€Œβ€Œβ€Œβ€β€Œβ€‹β€Œβ€β€β€Œβ€Œβ€ο»Ώο»Ώβ€‹β€β€Œβ€β€Œβ€β€β€Œβ€Œβ€β€Œβ€‹β€‹ο»Ώο»Ώβ€Œβ€Œβ€β€Œο»Ώβ€Œο»Ώβ€‹β€‹β€Œβ€β€ο»Ώβ€Œβ€Œβ€Œβ€β€Œβ€β€‹β€Œβ€Œο»Ώβ€Œβ€‹β€Œο»Ώβ€Œβ€Œβ€Œβ€β€Œβ€β€‹ο»Ώβ€Œβ€β€Œβ€Œβ€Œβ€Œβ€Œβ€ο»Ώβ€Œβ€Œβ€Œβ€‹β€Œβ€Œο»Ώβ€Œβ€β€Œο»Ώβ€Œβ€Œβ€Œβ€‹ο»Ώο»Ώβ€Œβ€ο»Ώβ€‹β€Œβ€β€Œβ€β€Œο»Ώβ€β€β€‹ο»Ώβ€Œβ€‹β€Œβ€ο»Ώβ€β€Œβ€‹β€Œο»Ώβ€Œβ€‹ο»Ώο»Ώβ€‹β€β€Œβ€β€Œο»Ώβ€Œβ€‹β€Œο»Ώβ€β€Œβ€Œο»Ώβ€‹β€‹β€Œβ€β€Œβ€Œβ€‹ο»Ώο»Ώβ€Œβ€Œβ€β€‹β€β€Œβ€ο»Ώβ€‹β€Œβ€ο»Ώο»Ώβ€Œβ€β€Œο»Ώβ€‹β€β€Œβ€β€Œο»Ώβ€‹β€‹β€Œβ€β€‹β€Œβ€Œο»Ώβ€Œβ€‹β€Œβ€β€β€‹β€‹ο»Ώο»Ώβ€Œβ€Œο»Ώβ€‹β€‹β€Œβ€β€‹β€Œβ€Œβ€β€Œο»Ώβ€Œβ€β€Œβ€Œβ€Œβ€‹β€‹β€β€Œο»Ώβ€Œβ€Œβ€Œβ€β€β€Œβ€Œβ€ο»Ώβ€‹β€Œβ€β€Œβ€‹β€Œβ€β€Œβ€Œβ€Œο»Ώβ€‹β€β€‹β€β€Œβ€Œβ€‹ο»Ώβ€Œβ€Œβ€Œβ€‹β€‹β€β€Œβ€Œο»Ώο»Ώβ€Œβ€β€ο»Ώβ€Œβ€β€Œβ€Œβ€Œο»Ώβ€β€Œβ€‹β€β€Œβ€Œβ€‹ο»Ώβ€‹ο»Ώβ€Œβ€‹β€Œβ€‹β€‹β€β€Œβ€Œβ€‹ο»Ώβ€‹ο»Ώβ€Œβ€‹β€Œβ€‹β€‹β€β€Œβ€Œβ€‹ο»Ώβ€‹β€β€‹ο»Ώβ€‹β€β€Œβ€‹β€β€β€‹ο»Ώβ€‹β€‹β€‹ο»Ώβ€Œο»Ώβ€Œο»Ώβ€β€β€‹β€ο»Ώβ€Œβ€Œβ€β€β€Œβ€Œβ€Œβ€‹β€β€Œβ€β€‹β€β€Œβ€ο»Ώβ€Œβ€Œβ€β€β€Œβ€Œβ€Œβ€‹β€‹β€Œβ€Œβ€Œβ€‹β€‹β€β€Œβ€Œβ€‹ο»Ώβ€‹β€β€‹ο»Ώβ€‹β€β€‹β€β€Œβ€Œβ€‹ο»Ώβ€Œβ€Œβ€Œβ€‹β€Œβ€‹β€‹β€ο»Ώβ€β€Œο»Ώβ€‹β€β€Œβ€β€β€Œβ€Œβ€β€‹ο»Ώβ€Œβ€β€β€‹β€Œβ€Œβ€Œβ€‹β€Œβ€β€Œβ€Œβ€Œο»Ώβ€β€‹β€Œο»Ώβ€Œβ€‹β€‹β€β€Œβ€Œβ€‹ο»Ώβ€Œβ€Œβ€Œβ€‹β€‹β€β€Œβ€Œο»Ώο»Ώβ€Œβ€β€ο»Ώβ€Œβ€β€Œβ€Œβ€Œο»Ώβ€β€Œβ€‹β€β€Œβ€Œβ€‹ο»Ώβ€‹ο»Ώβ€Œβ€‹β€Œβ€‹β€‹β€β€Œβ€Œβ€‹ο»Ώβ€‹ο»Ώβ€Œβ€‹β€Œβ€‹β€‹β€β€Œβ€Œβ€‹ο»Ώβ€‹β€β€‹ο»Ώβ€‹β€β€Œβ€‹β€Œο»Ώβ€‹ο»Ώβ€β€‹β€Œο»Ώβ€Œο»Ώβ€Œβ€β€ο»Ώβ€Œβ€‹β€Œβ€‹β€Œβ€‹β€‹β€Œβ€Œβ€β€β€β€‹ο»Ώβ€Œβ€‹β€Œβ€‹β€Œβ€Œβ€Œβ€‹β€Œβ€‹β€Œβ€β€β€‹β€Œο»Ώβ€Œβ€β€‹β€β€Œβ€Œβ€‹ο»Ώβ€‹β€β€‹ο»Ώβ€‹β€β€‹β€β€Œβ€Œβ€‹ο»Ώβ€Œβ€Œβ€Œβ€‹β€Œβ€‹β€‹β€ο»Ώβ€β€Œβ€β€‹ο»Ώβ€Œβ€β€β€‹β€Œβ€β€β€Œβ€Œβ€ο»Ώβ€‹β€Œβ€β€Œβ€‹β€Œο»Ώβ€‹β€β€Œβ€β€Œβ€Œβ€Œβ€ο»Ώβ€β€‹β€β€Œβ€Œβ€‹ο»Ώβ€Œβ€Œβ€Œβ€‹β€‹β€β€Œβ€Œο»Ώο»Ώβ€Œβ€β€ο»Ώβ€Œβ€β€Œβ€Œβ€Œο»Ώβ€β€Œβ€‹β€β€Œβ€Œβ€‹ο»Ώβ€‹ο»Ώβ€Œβ€‹β€Œβ€‹β€‹β€β€Œβ€Œβ€‹ο»Ώβ€‹ο»Ώβ€Œβ€‹β€Œβ€‹β€‹β€β€Œβ€Œβ€‹ο»Ώβ€‹β€β€‹ο»Ώβ€‹β€β€Œβ€‹β€ο»Ώβ€Œο»Ώβ€Œο»Ώβ€Œβ€Œβ€β€Œβ€Œβ€Œβ€β€Œβ€Œβ€Œβ€Œβ€β€Œο»Ώβ€β€β€Œο»Ώβ€β€‹β€Œβ€‹β€β€β€Œο»Ώβ€‹β€Œβ€‹ο»Ώβ€‹β€β€Œβ€Œβ€β€β€Œβ€‹β€Œο»Ώβ€‹β€β€Œβ€Œβ€‹ο»Ώβ€‹β€β€‹ο»Ώβ€‹β€β€‹β€β€Œβ€Œβ€‹ο»Ώβ€Œβ€Œβ€Œβ€‹β€Œβ€‹β€‹β€ο»Ώβ€β€Œο»Ώβ€Œβ€‹β€Œβ€β€Œβ€Œβ€Œο»Ώβ€β€‹β€Œο»Ώβ€Œβ€‹β€‹β€β€Œβ€β€Œο»Ώβ€‹β€‹β€Œβ€β€Œβ€Œβ€Œο»Ώβ€‹β€β€Œο»Ώβ€‹ο»Ώβ€Œο»Ώβ€‹β€‹β€Œβ€β€Œβ€Œβ€Œβ€β€‹ο»Ώβ€Œο»Ώβ€Œβ€‹β€Œβ€β€β€Œβ€Œο»Ώβ€Œβ€β€Œβ€β€Œβ€Œβ€‹ο»Ώο»Ώβ€Œβ€Œο»Ώβ€‹β€‹β€Œο»Ώβ€Œβ€Œβ€Œβ€β€‹β€β€Œβ€ο»Ώβ€‹β€Œβ€β€β€Œβ€Œο»Ώβ€‹ο»Ώβ€Œβ€β€β€‹β€Œβ€β€Œβ€Œβ€Œβ€β€Œβ€‹β€‹β€β€‹β€β€Œο»Ώο»Ώβ€Œ

<span class="dh yq gq gr yj b be yr ys ab yt">$ ls _jeff2.png.extracted/*.zip
3484.zip</span><span class="dh yq gq gr yj b be yu yv yw yx yy ys ab yt">$ unzip -P t4k3_m3_t0_y0ur_l34d3r 3484.zip
Archive: 3484.zip extracting: 3484/MOREFREESTUFFS.txt extracting: 3484/brut3_m3_pl5_d1g1tz_0nly.zip</span>β€‹β€‹β€‹β€‹β€Œο»Ώβ€ο»Ώβ€‹β€β€‹β€β€Œβ€ο»Ώο»Ώβ€Œο»Ώβ€‹β€β€Œβ€β€β€Œβ€Œβ€β€Œο»Ώβ€Œβ€β€β€Œβ€Œβ€ο»Ώβ€β€‹β€β€‹β€β€‹ο»Ώβ€β€β€‹β€β€‹β€β€Œο»Ώβ€‹ο»Ώβ€Œβ€β€‹β€Œβ€Œβ€ο»Ώβ€β€Œβ€β€β€Œβ€Œο»Ώβ€Œβ€‹β€Œο»Ώβ€β€Œβ€‹β€ο»Ώβ€β€Œβ€β€β€Œβ€Œβ€ο»Ώο»Ώβ€‹β€β€‹β€β€‹β€ο»Ώβ€‹β€‹β€β€‹β€β€Œβ€β€β€‹β€Œο»Ώβ€‹β€β€Œβ€β€Œβ€Œβ€Œβ€β€Œβ€β€‹β€β€‹β€β€‹ο»Ώβ€β€β€‹β€β€‹β€β€Œβ€β€β€‹β€Œο»Ώβ€Œβ€‹β€Œο»Ώβ€Œβ€‹β€Œο»Ώβ€‹β€‹β€Œο»Ώβ€‹ο»Ώβ€‹ο»Ώβ€β€β€‹β€ο»Ώο»Ώβ€‹β€ο»Ώο»Ώβ€Œβ€β€β€Œβ€Œβ€ο»Ώβ€β€Œο»Ώβ€Œβ€‹β€Œβ€β€Œβ€Œβ€Œβ€ο»Ώβ€‹β€‹ο»Ώβ€Œβ€‹β€‹ο»Ώβ€Œο»Ώβ€‹ο»Ώβ€‹β€Œβ€‹β€ο»Ώβ€β€Œο»Ώβ€‹ο»Ώβ€Œβ€β€‹β€Œβ€Œβ€ο»Ώβ€β€Œβ€β€β€Œβ€Œο»Ώβ€Œβ€‹β€Œο»Ώβ€β€Œβ€‹β€ο»Ώβ€β€Œο»Ώβ€‹ο»Ώβ€Œο»Ώβ€Œβ€‹β€Œο»Ώβ€Œβ€Œβ€Œβ€β€Œβ€‹β€Œβ€β€β€Œβ€Œβ€ο»Ώο»Ώβ€‹β€ο»Ώο»Ώβ€Œβ€β€β€Œβ€Œβ€ο»Ώβ€β€Œο»Ώβ€Œβ€‹β€Œβ€β€Œβ€Œβ€Œβ€ο»Ώβ€β€Œο»Ώβ€Œβ€‹β€‹β€ο»Ώο»Ώβ€Œβ€β€Œβ€Œβ€Œβ€β€Œβ€‹β€Œβ€β€β€Œβ€Œο»Ώβ€Œβ€‹β€‹β€ο»Ώο»Ώβ€Œβ€ο»Ώβ€Œβ€Œβ€ο»Ώο»Ώβ€Œβ€β€Œβ€‹β€Œβ€β€Œβ€Œβ€‹ο»Ώο»Ώβ€Œβ€Œο»Ώβ€‹β€‹β€Œο»Ώβ€‹β€β€Œβ€β€Œβ€Œβ€Œο»Ώβ€‹ο»Ώβ€Œβ€β€Œβ€Œβ€Œβ€ο»Ώβ€β€Œο»Ώβ€Œβ€‹β€Œβ€β€‹β€Œβ€Œο»Ώβ€Œβ€‹β€Œβ€β€β€Œβ€Œβ€ο»Ώο»Ώβ€Œβ€ο»Ώβ€β€‹ο»Ώβ€ο»Ώβ€Œβ€β€β€Œβ€Œβ€β€Œβ€‹β€‹ο»Ώο»Ώβ€Œβ€Œβ€β€Œο»Ώβ€Œο»Ώβ€‹β€‹β€Œβ€β€ο»Ώβ€Œβ€Œβ€Œβ€β€Œβ€β€‹β€Œβ€Œο»Ώβ€Œβ€‹β€Œο»Ώβ€Œβ€Œβ€Œβ€β€Œβ€β€‹ο»Ώβ€Œβ€β€Œβ€Œβ€Œβ€Œβ€Œβ€ο»Ώβ€Œβ€Œβ€Œβ€‹β€Œβ€Œο»Ώβ€Œβ€β€Œο»Ώβ€Œβ€Œβ€Œβ€‹ο»Ώο»Ώβ€Œβ€ο»Ώβ€‹β€Œβ€β€Œβ€β€Œο»Ώβ€β€β€‹ο»Ώβ€Œβ€‹β€Œβ€ο»Ώβ€β€Œβ€‹β€Œο»Ώβ€Œβ€‹ο»Ώο»Ώβ€‹ο»Ώβ€ο»Ώβ€Œο»Ώβ€Œβ€‹β€Œο»Ώβ€β€Œβ€Œο»Ώβ€‹β€‹β€Œβ€β€Œβ€Œβ€‹ο»Ώο»Ώβ€Œβ€Œβ€β€‹β€β€Œβ€ο»Ώβ€‹β€Œβ€ο»Ώο»Ώβ€Œβ€β€Œο»Ώβ€‹ο»Ώβ€ο»Ώβ€Œο»Ώβ€‹β€‹β€Œβ€β€‹β€Œβ€Œο»Ώβ€Œβ€‹β€Œβ€β€β€‹β€‹ο»Ώο»Ώβ€Œβ€Œο»Ώβ€‹β€‹β€Œβ€β€‹β€Œβ€Œβ€β€Œο»Ώβ€Œβ€β€Œβ€Œβ€Œβ€‹β€‹β€β€Œο»Ώβ€Œβ€Œβ€Œβ€β€β€Œβ€Œβ€ο»Ώβ€‹β€Œβ€β€Œβ€‹β€Œβ€β€Œβ€Œβ€Œο»Ώβ€‹β€β€‹β€β€Œβ€Œβ€‹ο»Ώβ€Œβ€Œβ€Œβ€‹β€‹β€β€Œβ€Œο»Ώο»Ώβ€Œβ€β€ο»Ώβ€Œβ€β€Œβ€Œβ€Œο»Ώβ€β€Œβ€‹β€β€Œβ€Œβ€‹ο»Ώβ€‹ο»Ώβ€Œβ€‹β€Œβ€‹β€‹β€β€Œβ€Œβ€‹ο»Ώβ€‹ο»Ώβ€Œβ€‹β€Œβ€‹β€‹β€β€Œβ€Œβ€‹ο»Ώβ€‹β€β€‹ο»Ώβ€‹β€β€Œβ€‹β€β€β€‹ο»Ώβ€‹β€‹β€‹ο»Ώβ€Œο»Ώβ€Œο»Ώβ€β€β€‹β€ο»Ώβ€Œβ€Œβ€β€β€Œβ€Œβ€Œβ€‹β€β€Œβ€β€‹β€β€Œβ€ο»Ώβ€Œβ€Œβ€β€β€Œβ€Œβ€Œβ€‹β€‹β€Œβ€Œβ€Œβ€‹β€‹β€β€Œβ€Œβ€‹ο»Ώβ€‹β€β€‹ο»Ώβ€‹β€β€‹β€β€Œβ€Œβ€‹ο»Ώβ€Œβ€Œβ€Œβ€‹β€Œβ€‹β€‹β€ο»Ώβ€β€Œο»Ώβ€‹β€β€Œβ€β€β€Œβ€Œβ€β€‹ο»Ώβ€Œβ€β€β€‹β€Œβ€Œβ€Œβ€‹β€Œβ€β€Œβ€Œβ€Œο»Ώβ€β€‹β€Œο»Ώβ€Œβ€‹β€‹β€β€Œβ€Œβ€‹ο»Ώβ€Œβ€Œβ€Œβ€‹β€‹β€β€Œβ€Œο»Ώο»Ώβ€Œβ€β€ο»Ώβ€Œβ€β€Œβ€Œβ€Œο»Ώβ€β€Œβ€‹β€β€Œβ€Œβ€‹ο»Ώβ€‹ο»Ώβ€Œβ€‹β€Œβ€‹β€‹β€β€Œβ€Œβ€‹ο»Ώβ€‹ο»Ώβ€Œβ€‹β€Œβ€‹β€‹β€β€Œβ€Œβ€‹ο»Ώβ€‹β€β€‹ο»Ώβ€‹β€β€Œο»Ώβ€‹β€‹β€Œβ€Œβ€β€‹β€Œβ€Œβ€β€‹β€Œο»Ώβ€‹β€β€‹ο»Ώβ€‹β€‹β€Œβ€‹β€Œβ€Œβ€Œβ€‹ο»Ώβ€‹β€Œο»Ώβ€‹ο»Ώβ€‹ο»Ώβ€‹ο»Ώβ€Œβ€β€Œβ€Œβ€‹ο»Ώβ€Œβ€β€‹ο»Ώβ€‹β€‹β€‹β€β€Œβ€Œβ€‹ο»Ώβ€‹β€β€‹ο»Ώβ€‹β€β€‹β€β€Œβ€Œβ€‹ο»Ώβ€Œβ€Œβ€Œβ€‹β€Œβ€‹β€‹β€ο»Ώβ€β€Œβ€β€‹ο»Ώβ€Œβ€β€β€‹β€Œβ€β€β€Œβ€Œβ€ο»Ώβ€‹β€Œβ€β€Œβ€‹β€Œο»Ώβ€‹β€β€Œβ€β€Œβ€Œβ€Œβ€ο»Ώβ€β€‹β€β€Œβ€Œβ€‹ο»Ώβ€Œβ€Œβ€Œβ€‹β€‹β€β€Œβ€Œο»Ώο»Ώβ€Œβ€β€ο»Ώβ€Œβ€β€Œβ€Œβ€Œο»Ώβ€β€Œβ€‹β€β€Œβ€Œβ€‹ο»Ώβ€‹ο»Ώβ€Œβ€‹β€Œβ€‹β€‹β€β€Œβ€Œβ€‹ο»Ώβ€‹ο»Ώβ€Œβ€‹β€Œβ€‹β€‹β€β€Œβ€Œβ€‹ο»Ώβ€‹β€β€‹ο»Ώβ€‹β€β€Œβ€ο»Ώβ€β€Œβ€‹β€Œβ€β€‹ο»Ώβ€‹ο»Ώβ€Œβ€‹ο»Ώβ€β€Œβ€β€Œο»Ώβ€Œβ€Œβ€β€Œβ€Œβ€β€‹ο»Ώβ€Œβ€Œβ€β€β€Œβ€ο»Ώβ€Œβ€Œβ€Œβ€‹β€Œβ€Œβ€‹β€‹β€β€Œβ€‹ο»Ώο»Ώβ€‹β€β€Œβ€Œβ€‹ο»Ώβ€‹β€β€‹ο»Ώβ€‹β€β€‹β€β€Œβ€Œβ€‹ο»Ώβ€Œβ€Œβ€Œβ€‹β€Œβ€‹β€‹β€ο»Ώβ€β€Œο»Ώβ€Œβ€‹β€Œβ€β€Œβ€Œβ€Œο»Ώβ€β€‹β€Œο»Ώβ€Œβ€‹β€‹ο»Ώο»Ώο»Ώβ€Œβ€β€‹β€β€Œβ€β€‹β€Œβ€Œο»Ώβ€‹ο»Ώβ€Œβ€β€Œβ€Œβ€Œβ€Œβ€Œβ€Œβ€Œο»Ώβ€‹β€β€Œβ€ο»Ώβ€‹β€‹ο»Ώο»Ώβ€Œβ€Œβ€β€β€‹β€Œο»Ώβ€Œβ€‹β€Œο»Ώβ€Œβ€‹β€Œο»Ώβ€‹β€‹β€Œο»Ώβ€‹ο»Ώβ€‹β€β€Œβ€Œβ€‹ο»Ώβ€‹ο»Ώβ€Œβ€‹β€‹β€Œβ€‹β€β€Œβ€Œβ€‹ο»Ώβ€‹β€β€Œβ€‹β€Œβ€β€‹β€β€Œβ€Œβ€‹ο»Ώβ€‹β€β€Œβ€‹β€Œβ€β€Œβ€β€β€Œβ€Œβ€ο»Ώβ€β€Œο»Ώβ€Œβ€‹β€Œβ€β€Œβ€Œβ€Œβ€ο»Ώβ€‹β€‹ο»Ώβ€Œβ€‹β€‹ο»Ώβ€Œο»Ώβ€‹ο»Ώβ€‹β€Œβ€‹β€ο»Ώβ€β€Œο»Ώβ€‹ο»Ώβ€Œβ€β€‹β€Œβ€Œβ€ο»Ώβ€β€Œβ€β€β€Œβ€Œο»Ώβ€Œβ€‹β€Œο»Ώβ€β€Œβ€‹β€ο»Ώβ€β€Œο»Ώβ€‹ο»Ώβ€Œο»Ώβ€Œβ€‹β€Œο»Ώβ€Œβ€Œβ€Œβ€β€Œβ€‹β€Œβ€β€β€Œβ€Œβ€ο»Ώο»Ώβ€‹β€β€Œβ€β€Œβ€β€β€Œβ€Œβ€β€Œβ€‹β€‹ο»Ώο»Ώβ€Œβ€Œβ€β€Œο»Ώβ€Œο»Ώβ€‹β€‹β€Œβ€β€ο»Ώβ€Œβ€Œβ€Œβ€β€Œβ€β€‹β€Œβ€Œο»Ώβ€Œβ€‹β€Œο»Ώβ€Œβ€Œβ€Œβ€β€Œβ€β€‹ο»Ώβ€Œβ€β€Œβ€Œβ€Œβ€Œβ€Œβ€ο»Ώβ€Œβ€Œβ€Œβ€‹β€Œβ€Œο»Ώβ€Œβ€β€Œο»Ώβ€Œβ€Œβ€Œβ€‹ο»Ώο»Ώβ€Œβ€ο»Ώβ€‹β€Œβ€β€Œβ€β€Œο»Ώβ€β€β€‹ο»Ώβ€Œβ€‹β€Œβ€ο»Ώβ€β€Œβ€‹β€Œο»Ώβ€Œβ€‹ο»Ώο»Ώβ€‹β€β€Œβ€β€Œο»Ώβ€Œβ€‹β€Œο»Ώβ€β€Œβ€Œο»Ώβ€‹β€‹β€Œβ€β€Œβ€Œβ€‹ο»Ώο»Ώβ€Œβ€Œβ€β€‹β€β€Œβ€ο»Ώβ€‹β€Œβ€ο»Ώο»Ώβ€Œβ€β€Œο»Ώβ€‹β€β€Œβ€β€Œο»Ώβ€‹β€‹β€Œβ€β€‹β€Œβ€Œο»Ώβ€Œβ€‹β€Œβ€β€β€‹β€‹ο»Ώο»Ώβ€Œβ€Œο»Ώβ€‹β€‹β€Œβ€β€‹β€Œβ€Œβ€β€Œο»Ώβ€Œβ€β€Œβ€Œβ€Œβ€‹β€‹β€β€Œο»Ώβ€Œβ€Œβ€Œβ€β€β€Œβ€Œβ€ο»Ώβ€‹β€Œβ€β€Œβ€‹β€Œβ€β€Œβ€Œβ€Œο»Ώβ€‹β€β€‹β€β€Œβ€Œβ€‹ο»Ώβ€Œβ€Œβ€Œβ€‹β€‹β€β€Œβ€Œο»Ώο»Ώβ€Œβ€β€ο»Ώβ€Œβ€β€Œβ€Œβ€Œο»Ώβ€β€Œβ€‹β€β€Œβ€Œβ€‹ο»Ώβ€‹ο»Ώβ€Œβ€‹β€Œβ€‹β€‹β€β€Œβ€Œβ€‹ο»Ώβ€‹ο»Ώβ€Œβ€‹β€Œβ€‹β€‹β€β€Œβ€Œβ€‹ο»Ώβ€‹β€β€‹ο»Ώβ€‹β€β€Œβ€‹β€β€β€‹ο»Ώβ€‹β€‹β€‹ο»Ώβ€Œο»Ώβ€Œο»Ώβ€β€β€‹β€ο»Ώβ€Œβ€Œβ€β€β€Œβ€Œβ€Œβ€‹β€β€Œβ€β€‹β€β€Œβ€ο»Ώβ€Œβ€Œβ€β€β€Œβ€Œβ€Œβ€‹β€‹β€Œβ€Œβ€Œβ€‹β€‹β€β€Œβ€Œβ€‹ο»Ώβ€‹β€β€‹ο»Ώβ€‹β€β€‹β€β€Œβ€Œβ€‹ο»Ώβ€Œβ€Œβ€Œβ€‹β€Œβ€‹β€‹β€ο»Ώβ€β€Œο»Ώβ€‹β€β€Œβ€β€β€Œβ€Œβ€β€‹ο»Ώβ€Œβ€β€β€‹β€Œβ€Œβ€Œβ€‹β€Œβ€β€Œβ€Œβ€Œο»Ώβ€β€‹β€Œο»Ώβ€Œβ€‹β€‹β€β€Œβ€Œβ€‹ο»Ώβ€Œβ€Œβ€Œβ€‹β€‹β€β€Œβ€Œο»Ώο»Ώβ€Œβ€β€ο»Ώβ€Œβ€β€Œβ€Œβ€Œο»Ώβ€β€Œβ€‹β€β€Œβ€Œβ€‹ο»Ώβ€‹ο»Ώβ€Œβ€‹β€Œβ€‹β€‹β€β€Œβ€Œβ€‹ο»Ώβ€‹ο»Ώβ€Œβ€‹β€Œβ€‹β€‹β€β€Œβ€Œβ€‹ο»Ώβ€‹β€β€‹ο»Ώβ€‹β€β€Œο»Ώβ€‹β€‹β€Œβ€Œβ€β€‹β€Œβ€Œβ€β€‹β€Œο»Ώβ€‹β€β€‹ο»Ώβ€‹β€‹β€Œβ€‹β€Œβ€Œβ€Œβ€‹ο»Ώβ€‹β€Œο»Ώβ€‹ο»Ώβ€‹ο»Ώβ€‹ο»Ώβ€Œβ€β€Œβ€Œβ€‹ο»Ώβ€Œβ€β€‹ο»Ώβ€‹β€‹β€‹β€β€Œβ€Œβ€‹ο»Ώβ€‹β€β€‹ο»Ώβ€‹β€β€‹β€β€Œβ€Œβ€‹ο»Ώβ€Œβ€Œβ€Œβ€‹β€Œβ€‹β€‹β€ο»Ώβ€β€Œβ€β€‹ο»Ώβ€Œβ€β€β€‹β€Œβ€β€β€Œβ€Œβ€ο»Ώβ€‹β€Œβ€β€Œβ€‹β€Œο»Ώβ€‹β€β€Œβ€β€Œβ€Œβ€Œβ€ο»Ώβ€β€‹β€β€Œβ€Œβ€‹ο»Ώβ€Œβ€Œβ€Œβ€‹β€‹β€β€Œβ€Œο»Ώο»Ώβ€Œβ€β€ο»Ώβ€Œβ€β€Œβ€Œβ€Œο»Ώβ€β€Œβ€‹β€β€Œβ€Œβ€‹ο»Ώβ€‹ο»Ώβ€Œβ€‹β€Œβ€‹β€‹β€β€Œβ€Œβ€‹ο»Ώβ€‹ο»Ώβ€Œβ€‹β€Œβ€‹β€‹β€β€Œβ€Œβ€‹ο»Ώβ€‹β€β€‹ο»Ώβ€‹β€β€Œβ€ο»Ώβ€β€Œβ€‹β€Œβ€β€‹ο»Ώβ€‹ο»Ώβ€Œβ€‹ο»Ώβ€β€Œβ€β€Œο»Ώβ€Œβ€Œβ€β€Œβ€Œβ€β€‹ο»Ώβ€Œβ€Œβ€β€β€Œβ€ο»Ώβ€Œβ€Œβ€Œβ€‹β€Œβ€Œβ€‹β€‹β€β€Œβ€‹ο»Ώο»Ώβ€‹β€β€Œβ€Œβ€‹ο»Ώβ€‹β€β€‹ο»Ώβ€‹β€β€‹β€β€Œβ€Œβ€‹ο»Ώβ€Œβ€Œβ€Œβ€‹β€Œβ€‹β€‹β€ο»Ώβ€β€Œο»Ώβ€Œβ€‹β€Œβ€β€Œβ€Œβ€Œο»Ώβ€β€‹β€Œο»Ώβ€Œβ€‹β€‹β€β€Œβ€β€Œο»Ώβ€‹β€‹β€Œβ€β€Œβ€Œβ€Œο»Ώβ€‹β€β€Œο»Ώβ€‹ο»Ώβ€Œο»Ώβ€‹β€‹β€Œβ€β€Œβ€Œβ€Œβ€β€‹ο»Ώβ€Œο»Ώβ€Œβ€‹β€Œβ€β€β€Œβ€Œο»Ώβ€Œβ€β€Œβ€β€Œβ€Œβ€‹ο»Ώο»Ώβ€Œβ€Œο»Ώβ€‹β€‹β€Œο»Ώβ€Œβ€Œβ€Œβ€β€‹β€β€Œβ€ο»Ώβ€‹β€Œβ€β€β€Œβ€Œο»Ώβ€‹ο»Ώβ€Œβ€β€β€‹β€Œβ€β€Œβ€Œβ€Œβ€β€Œβ€‹β€‹β€β€‹β€β€Œο»Ώο»Ώβ€Œ

The first 10 people to get this far won a free Cyborg Security shirt:β€‹β€‹β€‹β€‹β€Œο»Ώβ€ο»Ώβ€‹β€β€‹β€β€Œβ€ο»Ώο»Ώβ€Œο»Ώβ€‹β€β€Œβ€β€β€Œβ€Œβ€β€Œο»Ώβ€Œβ€β€β€Œβ€Œβ€ο»Ώβ€β€‹β€β€‹β€β€‹ο»Ώβ€β€β€‹β€β€‹β€β€Œο»Ώβ€‹ο»Ώβ€Œβ€β€‹β€Œβ€Œβ€ο»Ώβ€β€Œβ€β€β€Œβ€Œο»Ώβ€Œβ€‹β€Œο»Ώβ€β€Œβ€‹β€ο»Ώβ€β€Œβ€β€β€Œβ€Œβ€ο»Ώο»Ώβ€‹β€β€‹β€β€‹β€ο»Ώβ€‹β€‹β€β€‹β€β€Œβ€β€β€‹β€Œο»Ώβ€‹β€β€Œβ€β€Œβ€Œβ€Œβ€β€Œβ€β€‹β€β€‹β€β€‹ο»Ώβ€β€β€‹β€β€‹β€β€Œβ€β€β€‹β€Œο»Ώβ€Œβ€‹β€Œο»Ώβ€Œβ€‹β€Œο»Ώβ€‹β€‹β€Œο»Ώβ€‹ο»Ώβ€‹ο»Ώβ€β€β€‹β€ο»Ώο»Ώβ€‹β€ο»Ώο»Ώβ€Œβ€β€β€Œβ€Œβ€ο»Ώβ€β€Œο»Ώβ€Œβ€‹β€Œβ€β€Œβ€Œβ€Œβ€ο»Ώβ€‹β€‹ο»Ώβ€Œβ€‹β€‹ο»Ώβ€Œο»Ώβ€‹ο»Ώβ€‹β€Œβ€‹β€ο»Ώβ€β€Œο»Ώβ€‹ο»Ώβ€Œβ€β€‹β€Œβ€Œβ€ο»Ώβ€β€Œβ€β€β€Œβ€Œο»Ώβ€Œβ€‹β€Œο»Ώβ€β€Œβ€‹β€ο»Ώβ€β€Œο»Ώβ€‹ο»Ώβ€Œο»Ώβ€Œβ€‹β€Œο»Ώβ€Œβ€Œβ€Œβ€β€Œβ€‹β€Œβ€β€β€Œβ€Œβ€ο»Ώο»Ώβ€‹β€ο»Ώο»Ώβ€Œβ€β€β€Œβ€Œβ€ο»Ώβ€β€Œο»Ώβ€Œβ€‹β€Œβ€β€Œβ€Œβ€Œβ€ο»Ώβ€β€Œο»Ώβ€Œβ€‹β€‹β€ο»Ώο»Ώβ€Œβ€β€Œβ€Œβ€Œβ€β€Œβ€‹β€Œβ€β€β€Œβ€Œο»Ώβ€Œβ€‹β€‹β€ο»Ώο»Ώβ€Œβ€ο»Ώβ€Œβ€Œβ€ο»Ώο»Ώβ€Œβ€β€Œβ€‹β€Œβ€β€Œβ€Œβ€‹ο»Ώο»Ώβ€Œβ€Œο»Ώβ€‹β€‹β€Œο»Ώβ€‹β€β€Œβ€β€Œβ€Œβ€Œο»Ώβ€‹ο»Ώβ€Œβ€β€Œβ€Œβ€Œβ€ο»Ώβ€β€Œο»Ώβ€Œβ€‹β€Œβ€β€‹β€Œβ€Œο»Ώβ€Œβ€‹β€Œβ€β€β€Œβ€Œβ€ο»Ώο»Ώβ€Œβ€ο»Ώβ€β€‹ο»Ώβ€ο»Ώβ€Œβ€β€β€Œβ€Œβ€β€Œβ€‹β€‹ο»Ώο»Ώβ€Œβ€Œβ€β€Œο»Ώβ€Œο»Ώβ€‹β€‹β€Œβ€β€ο»Ώβ€Œβ€Œβ€Œβ€β€Œβ€β€‹β€Œβ€Œο»Ώβ€Œβ€‹β€Œο»Ώβ€Œβ€Œβ€Œβ€β€Œβ€β€‹ο»Ώβ€Œβ€β€Œβ€Œβ€Œβ€Œβ€Œβ€ο»Ώβ€Œβ€Œβ€Œβ€‹β€Œβ€Œο»Ώβ€Œβ€β€Œο»Ώβ€Œβ€Œβ€Œβ€‹ο»Ώο»Ώβ€Œβ€ο»Ώβ€‹β€Œβ€β€Œβ€β€Œο»Ώβ€β€β€‹ο»Ώβ€Œβ€‹β€Œβ€ο»Ώβ€β€Œβ€‹β€Œο»Ώβ€Œβ€‹ο»Ώο»Ώβ€‹ο»Ώβ€ο»Ώβ€Œο»Ώβ€Œβ€‹β€Œο»Ώβ€β€Œβ€Œο»Ώβ€‹β€‹β€Œβ€β€Œβ€Œβ€‹ο»Ώο»Ώβ€Œβ€Œβ€β€‹β€β€Œβ€ο»Ώβ€‹β€Œβ€ο»Ώο»Ώβ€Œβ€β€Œο»Ώβ€‹ο»Ώβ€ο»Ώβ€Œο»Ώβ€‹β€‹β€Œβ€β€‹β€Œβ€Œο»Ώβ€Œβ€‹β€Œβ€β€β€‹β€‹ο»Ώο»Ώβ€Œβ€Œο»Ώβ€‹β€‹β€Œβ€β€‹β€Œβ€Œβ€β€Œο»Ώβ€Œβ€β€Œβ€Œβ€Œβ€‹β€‹β€β€Œο»Ώβ€Œβ€Œβ€Œβ€β€β€Œβ€Œβ€ο»Ώβ€‹β€Œβ€β€Œβ€‹β€Œβ€β€Œβ€Œβ€Œο»Ώβ€‹β€β€‹β€β€Œβ€Œβ€‹ο»Ώβ€Œβ€Œβ€Œβ€‹β€‹β€β€Œβ€Œο»Ώο»Ώβ€Œβ€β€ο»Ώβ€Œβ€β€Œβ€Œβ€Œο»Ώβ€β€Œβ€‹β€β€Œβ€Œβ€‹ο»Ώβ€‹ο»Ώβ€Œβ€‹β€Œβ€‹β€‹β€β€Œβ€Œβ€‹ο»Ώβ€‹ο»Ώβ€Œβ€‹β€Œβ€‹β€‹β€β€Œβ€Œβ€‹ο»Ώβ€‹β€β€‹ο»Ώβ€‹β€β€Œβ€‹β€β€β€‹ο»Ώβ€‹β€‹β€‹ο»Ώβ€Œο»Ώβ€Œο»Ώβ€β€β€‹β€ο»Ώβ€Œβ€Œβ€β€β€Œβ€Œβ€Œβ€‹β€β€Œβ€β€‹β€β€Œβ€ο»Ώβ€Œβ€Œβ€β€β€Œβ€Œβ€Œβ€‹β€‹β€Œβ€Œβ€Œβ€‹β€‹β€β€Œβ€Œβ€‹ο»Ώβ€‹β€β€‹ο»Ώβ€‹β€β€‹β€β€Œβ€Œβ€‹ο»Ώβ€Œβ€Œβ€Œβ€‹β€Œβ€‹β€‹β€ο»Ώβ€β€Œο»Ώβ€‹β€β€Œβ€β€β€Œβ€Œβ€β€‹ο»Ώβ€Œβ€β€β€‹β€Œβ€Œβ€Œβ€‹β€Œβ€β€Œβ€Œβ€Œο»Ώβ€β€‹β€Œο»Ώβ€Œβ€‹β€‹β€β€Œβ€Œβ€‹ο»Ώβ€Œβ€Œβ€Œβ€‹β€‹β€β€Œβ€Œο»Ώο»Ώβ€Œβ€β€ο»Ώβ€Œβ€β€Œβ€Œβ€Œο»Ώβ€β€Œβ€‹β€β€Œβ€Œβ€‹ο»Ώβ€‹ο»Ώβ€Œβ€‹β€Œβ€‹β€‹β€β€Œβ€Œβ€‹ο»Ώβ€‹ο»Ώβ€Œβ€‹β€Œβ€‹β€‹β€β€Œβ€Œβ€‹ο»Ώβ€‹β€β€‹ο»Ώβ€‹β€β€‹ο»Ώβ€β€‹β€Œβ€ο»Ώβ€‹β€Œβ€β€β€β€Œβ€Œβ€β€‹β€Œβ€‹β€Œο»Ώβ€Œβ€‹ο»Ώβ€β€Œβ€Œβ€β€Œβ€Œβ€β€β€β€Œβ€β€‹β€Œβ€Œβ€Œβ€β€‹β€Œβ€‹β€‹β€β€Œβ€‹β€Œβ€β€‹β€β€Œβ€Œβ€‹ο»Ώβ€‹β€β€‹ο»Ώβ€‹β€β€‹β€β€Œβ€Œβ€‹ο»Ώβ€Œβ€Œβ€Œβ€‹β€Œβ€‹β€‹β€ο»Ώβ€β€Œβ€β€‹ο»Ώβ€Œβ€β€β€‹β€Œβ€β€β€Œβ€Œβ€ο»Ώβ€‹β€Œβ€β€Œβ€‹β€Œο»Ώβ€‹β€β€Œβ€β€Œβ€Œβ€Œβ€ο»Ώβ€β€‹β€β€Œβ€Œβ€‹ο»Ώβ€Œβ€Œβ€Œβ€‹β€‹β€β€Œβ€Œο»Ώο»Ώβ€Œβ€β€ο»Ώβ€Œβ€β€Œβ€Œβ€Œο»Ώβ€β€Œβ€‹β€β€Œβ€Œβ€‹ο»Ώβ€‹ο»Ώβ€Œβ€‹β€Œβ€‹β€‹β€β€Œβ€Œβ€‹ο»Ώβ€‹ο»Ώβ€Œβ€‹β€Œβ€‹β€‹β€β€Œβ€Œβ€‹ο»Ώβ€‹β€β€‹ο»Ώβ€‹β€β€Œβ€ο»Ώβ€β€‹ο»Ώβ€Œο»Ώβ€Œο»Ώβ€Œβ€Œβ€Œβ€β€β€‹β€Œβ€‹β€Œο»Ώβ€‹ο»Ώβ€Œβ€‹β€Œο»Ώβ€β€Œβ€Œβ€‹ο»Ώβ€‹β€Œο»Ώβ€‹β€β€Œβ€‹β€Œο»Ώβ€Œβ€‹β€β€β€Œβ€‹β€Œβ€Œβ€‹β€β€Œβ€Œβ€‹ο»Ώβ€‹β€β€‹ο»Ώβ€‹β€β€‹β€β€Œβ€Œβ€‹ο»Ώβ€Œβ€Œβ€Œβ€‹β€Œβ€‹β€‹β€ο»Ώβ€β€Œο»Ώβ€Œβ€‹β€Œβ€β€Œβ€Œβ€Œο»Ώβ€β€‹β€Œο»Ώβ€Œβ€‹β€‹ο»Ώο»Ώο»Ώβ€Œβ€β€‹β€β€Œβ€β€‹β€Œβ€Œο»Ώβ€‹ο»Ώβ€Œβ€β€Œβ€Œβ€Œβ€Œβ€Œβ€Œβ€Œο»Ώβ€‹β€β€Œβ€ο»Ώβ€‹β€‹ο»Ώο»Ώβ€Œβ€Œβ€β€β€‹β€Œο»Ώβ€Œβ€‹β€Œο»Ώβ€Œβ€‹β€Œο»Ώβ€‹β€‹β€Œο»Ώβ€‹ο»Ώβ€‹β€β€Œβ€Œβ€‹ο»Ώβ€‹ο»Ώβ€Œβ€‹β€‹β€Œβ€‹β€β€Œβ€Œβ€‹ο»Ώβ€‹β€β€Œβ€‹β€Œβ€β€‹β€β€Œβ€Œβ€‹ο»Ώβ€‹β€β€Œβ€‹β€Œβ€β€Œβ€β€β€Œβ€Œβ€ο»Ώβ€β€Œο»Ώβ€Œβ€‹β€Œβ€β€Œβ€Œβ€Œβ€ο»Ώβ€‹β€‹ο»Ώβ€Œβ€‹β€‹ο»Ώβ€Œο»Ώβ€‹ο»Ώβ€‹β€Œβ€‹β€ο»Ώβ€β€Œο»Ώβ€‹ο»Ώβ€Œβ€β€‹β€Œβ€Œβ€ο»Ώβ€β€Œβ€β€β€Œβ€Œο»Ώβ€Œβ€‹β€Œο»Ώβ€β€Œβ€‹β€ο»Ώβ€β€Œο»Ώβ€‹ο»Ώβ€Œο»Ώβ€Œβ€‹β€Œο»Ώβ€Œβ€Œβ€Œβ€β€Œβ€‹β€Œβ€β€β€Œβ€Œβ€ο»Ώο»Ώβ€‹β€β€Œβ€β€Œβ€β€β€Œβ€Œβ€β€Œβ€‹β€‹ο»Ώο»Ώβ€Œβ€Œβ€β€Œο»Ώβ€Œο»Ώβ€‹β€‹β€Œβ€β€ο»Ώβ€Œβ€Œβ€Œβ€β€Œβ€β€‹β€Œβ€Œο»Ώβ€Œβ€‹β€Œο»Ώβ€Œβ€Œβ€Œβ€β€Œβ€β€‹ο»Ώβ€Œβ€β€Œβ€Œβ€Œβ€Œβ€Œβ€ο»Ώβ€Œβ€Œβ€Œβ€‹β€Œβ€Œο»Ώβ€Œβ€β€Œο»Ώβ€Œβ€Œβ€Œβ€‹ο»Ώο»Ώβ€Œβ€ο»Ώβ€‹β€Œβ€β€Œβ€β€Œο»Ώβ€β€β€‹ο»Ώβ€Œβ€‹β€Œβ€ο»Ώβ€β€Œβ€‹β€Œο»Ώβ€Œβ€‹ο»Ώο»Ώβ€‹β€β€Œβ€β€Œο»Ώβ€Œβ€‹β€Œο»Ώβ€β€Œβ€Œο»Ώβ€‹β€‹β€Œβ€β€Œβ€Œβ€‹ο»Ώο»Ώβ€Œβ€Œβ€β€‹β€β€Œβ€ο»Ώβ€‹β€Œβ€ο»Ώο»Ώβ€Œβ€β€Œο»Ώβ€‹β€β€Œβ€β€Œο»Ώβ€‹β€‹β€Œβ€β€‹β€Œβ€Œο»Ώβ€Œβ€‹β€Œβ€β€β€‹β€‹ο»Ώο»Ώβ€Œβ€Œο»Ώβ€‹β€‹β€Œβ€β€‹β€Œβ€Œβ€β€Œο»Ώβ€Œβ€β€Œβ€Œβ€Œβ€‹β€‹β€β€Œο»Ώβ€Œβ€Œβ€Œβ€β€β€Œβ€Œβ€ο»Ώβ€‹β€Œβ€β€Œβ€‹β€Œβ€β€Œβ€Œβ€Œο»Ώβ€‹β€β€‹β€β€Œβ€Œβ€‹ο»Ώβ€Œβ€Œβ€Œβ€‹β€‹β€β€Œβ€Œο»Ώο»Ώβ€Œβ€β€ο»Ώβ€Œβ€β€Œβ€Œβ€Œο»Ώβ€β€Œβ€‹β€β€Œβ€Œβ€‹ο»Ώβ€‹ο»Ώβ€Œβ€‹β€Œβ€‹β€‹β€β€Œβ€Œβ€‹ο»Ώβ€‹ο»Ώβ€Œβ€‹β€Œβ€‹β€‹β€β€Œβ€Œβ€‹ο»Ώβ€‹β€β€‹ο»Ώβ€‹β€β€Œβ€‹β€β€β€‹ο»Ώβ€‹β€‹β€‹ο»Ώβ€Œο»Ώβ€Œο»Ώβ€β€β€‹β€ο»Ώβ€Œβ€Œβ€β€β€Œβ€Œβ€Œβ€‹β€β€Œβ€β€‹β€β€Œβ€ο»Ώβ€Œβ€Œβ€β€β€Œβ€Œβ€Œβ€‹β€‹β€Œβ€Œβ€Œβ€‹β€‹β€β€Œβ€Œβ€‹ο»Ώβ€‹β€β€‹ο»Ώβ€‹β€β€‹β€β€Œβ€Œβ€‹ο»Ώβ€Œβ€Œβ€Œβ€‹β€Œβ€‹β€‹β€ο»Ώβ€β€Œο»Ώβ€‹β€β€Œβ€β€β€Œβ€Œβ€β€‹ο»Ώβ€Œβ€β€β€‹β€Œβ€Œβ€Œβ€‹β€Œβ€β€Œβ€Œβ€Œο»Ώβ€β€‹β€Œο»Ώβ€Œβ€‹β€‹β€β€Œβ€Œβ€‹ο»Ώβ€Œβ€Œβ€Œβ€‹β€‹β€β€Œβ€Œο»Ώο»Ώβ€Œβ€β€ο»Ώβ€Œβ€β€Œβ€Œβ€Œο»Ώβ€β€Œβ€‹β€β€Œβ€Œβ€‹ο»Ώβ€‹ο»Ώβ€Œβ€‹β€Œβ€‹β€‹β€β€Œβ€Œβ€‹ο»Ώβ€‹ο»Ώβ€Œβ€‹β€Œβ€‹β€‹β€β€Œβ€Œβ€‹ο»Ώβ€‹β€β€‹ο»Ώβ€‹β€β€‹ο»Ώβ€β€‹β€Œβ€ο»Ώβ€‹β€Œβ€β€β€β€Œβ€Œβ€β€‹β€Œβ€‹β€Œο»Ώβ€Œβ€‹ο»Ώβ€β€Œβ€Œβ€β€Œβ€Œβ€β€β€β€Œβ€β€‹β€Œβ€Œβ€Œβ€β€‹β€Œβ€‹β€‹β€β€Œβ€‹β€Œβ€β€‹β€β€Œβ€Œβ€‹ο»Ώβ€‹β€β€‹ο»Ώβ€‹β€β€‹β€β€Œβ€Œβ€‹ο»Ώβ€Œβ€Œβ€Œβ€‹β€Œβ€‹β€‹β€ο»Ώβ€β€Œβ€β€‹ο»Ώβ€Œβ€β€β€‹β€Œβ€β€β€Œβ€Œβ€ο»Ώβ€‹β€Œβ€β€Œβ€‹β€Œο»Ώβ€‹β€β€Œβ€β€Œβ€Œβ€Œβ€ο»Ώβ€β€‹β€β€Œβ€Œβ€‹ο»Ώβ€Œβ€Œβ€Œβ€‹β€‹β€β€Œβ€Œο»Ώο»Ώβ€Œβ€β€ο»Ώβ€Œβ€β€Œβ€Œβ€Œο»Ώβ€β€Œβ€‹β€β€Œβ€Œβ€‹ο»Ώβ€‹ο»Ώβ€Œβ€‹β€Œβ€‹β€‹β€β€Œβ€Œβ€‹ο»Ώβ€‹ο»Ώβ€Œβ€‹β€Œβ€‹β€‹β€β€Œβ€Œβ€‹ο»Ώβ€‹β€β€‹ο»Ώβ€‹β€β€Œβ€ο»Ώβ€β€‹ο»Ώβ€Œο»Ώβ€Œο»Ώβ€Œβ€Œβ€Œβ€β€β€‹β€Œβ€‹β€Œο»Ώβ€‹ο»Ώβ€Œβ€‹β€Œο»Ώβ€β€Œβ€Œβ€‹ο»Ώβ€‹β€Œο»Ώβ€‹β€β€Œβ€‹β€Œο»Ώβ€Œβ€‹β€β€β€Œβ€‹β€Œβ€Œβ€‹β€β€Œβ€Œβ€‹ο»Ώβ€‹β€β€‹ο»Ώβ€‹β€β€‹β€β€Œβ€Œβ€‹ο»Ώβ€Œβ€Œβ€Œβ€‹β€Œβ€‹β€‹β€ο»Ώβ€β€Œο»Ώβ€Œβ€‹β€Œβ€β€Œβ€Œβ€Œο»Ώβ€β€‹β€Œο»Ώβ€Œβ€‹β€‹β€β€Œβ€β€Œο»Ώβ€‹β€‹β€Œβ€β€Œβ€Œβ€Œο»Ώβ€‹β€β€Œο»Ώβ€‹ο»Ώβ€Œο»Ώβ€‹β€‹β€Œβ€β€Œβ€Œβ€Œβ€β€‹ο»Ώβ€Œο»Ώβ€Œβ€‹β€Œβ€β€β€Œβ€Œο»Ώβ€Œβ€β€Œβ€β€Œβ€Œβ€‹ο»Ώο»Ώβ€Œβ€Œο»Ώβ€‹β€‹β€Œο»Ώβ€Œβ€Œβ€Œβ€β€‹β€β€Œβ€ο»Ώβ€‹β€Œβ€β€β€Œβ€Œο»Ώβ€‹ο»Ώβ€Œβ€β€β€‹β€Œβ€β€Œβ€Œβ€Œβ€β€Œβ€‹β€‹β€β€‹β€β€Œο»Ώο»Ώβ€Œ

<span id="bcfa" class="dh yq gq gr yj b be yr ys ab yt">$ cat MOREFREESTUFFS.txt
Congrats on making it this far!!!</span><span id="da01" class="dh yq gq gr yj b be yu yv yw yx yy ys ab yt">The first 10 people to DM us at @cyb0rgsecur1ty with "1m_c0ld_c4n_h45_cyb0rg_cl0thz_pl0x" will receive a free Cyborg Security shirt! Please include a complete mailing address in your DM.</span>β€‹β€‹β€‹β€‹β€Œο»Ώβ€ο»Ώβ€‹β€β€‹β€β€Œβ€ο»Ώο»Ώβ€Œο»Ώβ€‹β€β€Œβ€β€β€Œβ€Œβ€β€Œο»Ώβ€Œβ€β€β€Œβ€Œβ€ο»Ώβ€β€‹β€β€‹β€β€‹ο»Ώβ€β€β€‹β€β€‹β€β€Œο»Ώβ€‹ο»Ώβ€Œβ€β€‹β€Œβ€Œβ€ο»Ώβ€β€Œβ€β€β€Œβ€Œο»Ώβ€Œβ€‹β€Œο»Ώβ€β€Œβ€‹β€ο»Ώβ€β€Œβ€β€β€Œβ€Œβ€ο»Ώο»Ώβ€‹β€β€‹β€β€‹β€ο»Ώβ€‹β€‹β€β€‹β€β€Œβ€β€β€‹β€Œο»Ώβ€‹β€β€Œβ€β€Œβ€Œβ€Œβ€β€Œβ€β€‹β€β€‹β€β€‹ο»Ώβ€β€β€‹β€β€‹β€β€Œβ€β€β€‹β€Œο»Ώβ€Œβ€‹β€Œο»Ώβ€Œβ€‹β€Œο»Ώβ€‹β€‹β€Œο»Ώβ€‹ο»Ώβ€‹ο»Ώβ€β€β€‹β€ο»Ώο»Ώβ€‹β€ο»Ώο»Ώβ€Œβ€β€β€Œβ€Œβ€ο»Ώβ€β€Œο»Ώβ€Œβ€‹β€Œβ€β€Œβ€Œβ€Œβ€ο»Ώβ€‹β€‹ο»Ώβ€Œβ€‹β€‹ο»Ώβ€Œο»Ώβ€‹ο»Ώβ€‹β€Œβ€‹β€ο»Ώβ€β€Œο»Ώβ€‹ο»Ώβ€Œβ€β€‹β€Œβ€Œβ€ο»Ώβ€β€Œβ€β€β€Œβ€Œο»Ώβ€Œβ€‹β€Œο»Ώβ€β€Œβ€‹β€ο»Ώβ€β€Œο»Ώβ€‹ο»Ώβ€Œο»Ώβ€Œβ€‹β€Œο»Ώβ€Œβ€Œβ€Œβ€β€Œβ€‹β€Œβ€β€β€Œβ€Œβ€ο»Ώο»Ώβ€‹β€ο»Ώο»Ώβ€Œβ€β€β€Œβ€Œβ€ο»Ώβ€β€Œο»Ώβ€Œβ€‹β€Œβ€β€Œβ€Œβ€Œβ€ο»Ώβ€β€Œο»Ώβ€Œβ€‹β€‹β€ο»Ώο»Ώβ€Œβ€β€Œβ€Œβ€Œβ€β€Œβ€‹β€Œβ€β€β€Œβ€Œο»Ώβ€Œβ€‹β€‹β€ο»Ώο»Ώβ€Œβ€ο»Ώβ€Œβ€Œβ€ο»Ώο»Ώβ€Œβ€β€Œβ€‹β€Œβ€β€Œβ€Œβ€‹ο»Ώο»Ώβ€Œβ€Œο»Ώβ€‹β€‹β€Œο»Ώβ€‹β€β€Œβ€β€Œβ€Œβ€Œο»Ώβ€‹ο»Ώβ€Œβ€β€Œβ€Œβ€Œβ€ο»Ώβ€β€Œο»Ώβ€Œβ€‹β€Œβ€β€‹β€Œβ€Œο»Ώβ€Œβ€‹β€Œβ€β€β€Œβ€Œβ€ο»Ώο»Ώβ€Œβ€ο»Ώβ€β€‹ο»Ώβ€ο»Ώβ€Œβ€β€β€Œβ€Œβ€β€Œβ€‹β€‹ο»Ώο»Ώβ€Œβ€Œβ€β€Œο»Ώβ€Œο»Ώβ€‹β€‹β€Œβ€β€ο»Ώβ€Œβ€Œβ€Œβ€β€Œβ€β€‹β€Œβ€Œο»Ώβ€Œβ€‹β€Œο»Ώβ€Œβ€Œβ€Œβ€β€Œβ€β€‹ο»Ώβ€Œβ€β€Œβ€Œβ€Œβ€Œβ€Œβ€ο»Ώβ€Œβ€Œβ€Œβ€‹β€Œβ€Œο»Ώβ€Œβ€β€Œο»Ώβ€Œβ€Œβ€Œβ€‹ο»Ώο»Ώβ€Œβ€ο»Ώβ€‹β€Œβ€β€Œβ€β€Œο»Ώβ€β€β€‹ο»Ώβ€Œβ€‹β€Œβ€ο»Ώβ€β€Œβ€‹β€Œο»Ώβ€Œβ€‹ο»Ώο»Ώβ€‹ο»Ώβ€ο»Ώβ€Œο»Ώβ€Œβ€‹β€Œο»Ώβ€β€Œβ€Œο»Ώβ€‹β€‹β€Œβ€β€Œβ€Œβ€‹ο»Ώο»Ώβ€Œβ€Œβ€β€‹β€β€Œβ€ο»Ώβ€‹β€Œβ€ο»Ώο»Ώβ€Œβ€β€Œο»Ώβ€‹ο»Ώβ€ο»Ώβ€Œο»Ώβ€‹β€‹β€Œβ€β€‹β€Œβ€Œο»Ώβ€Œβ€‹β€Œβ€β€β€‹β€‹ο»Ώο»Ώβ€Œβ€Œο»Ώβ€‹β€‹β€Œβ€β€‹β€Œβ€Œβ€β€Œο»Ώβ€Œβ€β€Œβ€Œβ€Œβ€‹β€‹β€β€Œο»Ώβ€Œβ€Œβ€Œβ€β€β€Œβ€Œβ€ο»Ώβ€‹β€Œβ€β€Œβ€‹β€Œβ€β€Œβ€Œβ€Œο»Ώβ€‹β€β€‹β€β€Œβ€Œβ€‹ο»Ώβ€Œβ€Œβ€Œβ€‹β€‹β€β€Œβ€Œο»Ώο»Ώβ€Œβ€β€ο»Ώβ€Œβ€β€Œβ€Œβ€Œο»Ώβ€β€Œβ€‹β€β€Œβ€Œβ€‹ο»Ώβ€‹ο»Ώβ€Œβ€‹β€Œβ€‹β€‹β€β€Œβ€Œβ€‹ο»Ώβ€‹ο»Ώβ€Œβ€‹β€Œβ€‹β€‹β€β€Œβ€Œβ€‹ο»Ώβ€‹β€β€‹ο»Ώβ€‹β€β€Œβ€‹β€β€β€‹ο»Ώβ€‹β€‹β€‹ο»Ώβ€Œο»Ώβ€Œο»Ώβ€β€β€‹β€ο»Ώβ€Œβ€Œβ€β€β€Œβ€Œβ€Œβ€‹β€β€Œβ€β€‹β€β€Œβ€ο»Ώβ€Œβ€Œβ€β€β€Œβ€Œβ€Œβ€‹β€‹β€Œβ€Œβ€Œβ€‹β€‹β€β€Œβ€Œβ€‹ο»Ώβ€‹β€β€‹ο»Ώβ€‹β€β€‹β€β€Œβ€Œβ€‹ο»Ώβ€Œβ€Œβ€Œβ€‹β€Œβ€‹β€‹β€ο»Ώβ€β€Œο»Ώβ€‹β€β€Œβ€β€β€Œβ€Œβ€β€‹ο»Ώβ€Œβ€β€β€‹β€Œβ€Œβ€Œβ€‹β€Œβ€β€Œβ€Œβ€Œο»Ώβ€β€‹β€Œο»Ώβ€Œβ€‹β€‹β€β€Œβ€Œβ€‹ο»Ώβ€Œβ€Œβ€Œβ€‹β€‹β€β€Œβ€Œο»Ώο»Ώβ€Œβ€β€ο»Ώβ€Œβ€β€Œβ€Œβ€Œο»Ώβ€β€Œβ€‹β€β€Œβ€Œβ€‹ο»Ώβ€‹ο»Ώβ€Œβ€‹β€Œβ€‹β€‹β€β€Œβ€Œβ€‹ο»Ώβ€‹ο»Ώβ€Œβ€‹β€Œβ€‹β€‹β€β€Œβ€Œβ€‹ο»Ώβ€‹β€β€‹ο»Ώβ€‹β€β€Œβ€Œβ€‹β€β€Œβ€‹β€‹ο»Ώβ€‹ο»Ώβ€Œο»Ώβ€‹ο»Ώβ€β€Œβ€Œβ€β€‹β€Œβ€Œο»Ώβ€β€‹β€Œβ€Œβ€β€Œβ€Œβ€Œο»Ώο»Ώβ€Œβ€β€ο»Ώβ€Œβ€‹β€‹β€β€Œβ€‹β€β€Œβ€Œο»Ώβ€Œβ€‹β€‹β€β€Œβ€Œβ€‹ο»Ώβ€‹β€β€‹ο»Ώβ€‹β€β€‹β€β€Œβ€Œβ€‹ο»Ώβ€Œβ€Œβ€Œβ€‹β€Œβ€‹β€‹β€ο»Ώβ€β€Œβ€β€‹ο»Ώβ€Œβ€β€β€‹β€Œβ€β€β€Œβ€Œβ€ο»Ώβ€‹β€Œβ€β€Œβ€‹β€Œο»Ώβ€‹β€β€Œβ€β€Œβ€Œβ€Œβ€ο»Ώβ€β€‹β€β€Œβ€Œβ€‹ο»Ώβ€Œβ€Œβ€Œβ€‹β€‹β€β€Œβ€Œο»Ώο»Ώβ€Œβ€β€ο»Ώβ€Œβ€β€Œβ€Œβ€Œο»Ώβ€β€Œβ€‹β€β€Œβ€Œβ€‹ο»Ώβ€‹ο»Ώβ€Œβ€‹β€Œβ€‹β€‹β€β€Œβ€Œβ€‹ο»Ώβ€‹ο»Ώβ€Œβ€‹β€Œβ€‹β€‹β€β€Œβ€Œβ€‹ο»Ώβ€‹β€β€‹ο»Ώβ€‹β€β€Œβ€Œβ€‹β€β€Œβ€ο»Ώβ€β€Œβ€β€Œβ€‹β€‹ο»Ώβ€‹β€β€Œβ€β€ο»Ώβ€Œβ€‹ο»Ώβ€‹β€Œο»Ώβ€β€β€‹ο»Ώβ€‹β€Œβ€Œο»Ώβ€β€β€‹ο»Ώβ€‹ο»Ώβ€‹ο»Ώβ€Œβ€β€Œβ€Œβ€Œβ€Œβ€‹β€β€Œβ€Œβ€‹ο»Ώβ€‹β€β€‹ο»Ώβ€‹β€β€‹β€β€Œβ€Œβ€‹ο»Ώβ€Œβ€Œβ€Œβ€‹β€Œβ€‹β€‹β€ο»Ώβ€β€Œο»Ώβ€Œβ€‹β€Œβ€β€Œβ€Œβ€Œο»Ώβ€β€‹β€Œο»Ώβ€Œβ€‹β€‹ο»Ώο»Ώο»Ώβ€Œβ€β€‹β€β€Œβ€β€‹β€Œβ€Œο»Ώβ€‹ο»Ώβ€Œβ€β€Œβ€Œβ€Œβ€Œβ€Œβ€Œβ€Œο»Ώβ€‹β€β€Œβ€ο»Ώβ€‹β€‹ο»Ώο»Ώβ€Œβ€Œβ€β€β€‹β€Œο»Ώβ€Œβ€‹β€Œο»Ώβ€Œβ€‹β€Œο»Ώβ€‹β€‹β€Œο»Ώβ€‹ο»Ώβ€‹β€β€Œβ€Œβ€‹ο»Ώβ€‹ο»Ώβ€Œβ€‹β€‹β€Œβ€‹β€β€Œβ€Œβ€‹ο»Ώβ€‹β€β€Œβ€‹β€Œβ€β€‹β€β€Œβ€Œβ€‹ο»Ώβ€‹β€β€Œβ€‹β€Œβ€β€Œβ€β€β€Œβ€Œβ€ο»Ώβ€β€Œο»Ώβ€Œβ€‹β€Œβ€β€Œβ€Œβ€Œβ€ο»Ώβ€‹β€‹ο»Ώβ€Œβ€‹β€‹ο»Ώβ€Œο»Ώβ€‹ο»Ώβ€‹β€Œβ€‹β€ο»Ώβ€β€Œο»Ώβ€‹ο»Ώβ€Œβ€β€‹β€Œβ€Œβ€ο»Ώβ€β€Œβ€β€β€Œβ€Œο»Ώβ€Œβ€‹β€Œο»Ώβ€β€Œβ€‹β€ο»Ώβ€β€Œο»Ώβ€‹ο»Ώβ€Œο»Ώβ€Œβ€‹β€Œο»Ώβ€Œβ€Œβ€Œβ€β€Œβ€‹β€Œβ€β€β€Œβ€Œβ€ο»Ώο»Ώβ€‹β€β€Œβ€β€Œβ€β€β€Œβ€Œβ€β€Œβ€‹β€‹ο»Ώο»Ώβ€Œβ€Œβ€β€Œο»Ώβ€Œο»Ώβ€‹β€‹β€Œβ€β€ο»Ώβ€Œβ€Œβ€Œβ€β€Œβ€β€‹β€Œβ€Œο»Ώβ€Œβ€‹β€Œο»Ώβ€Œβ€Œβ€Œβ€β€Œβ€β€‹ο»Ώβ€Œβ€β€Œβ€Œβ€Œβ€Œβ€Œβ€ο»Ώβ€Œβ€Œβ€Œβ€‹β€Œβ€Œο»Ώβ€Œβ€β€Œο»Ώβ€Œβ€Œβ€Œβ€‹ο»Ώο»Ώβ€Œβ€ο»Ώβ€‹β€Œβ€β€Œβ€β€Œο»Ώβ€β€β€‹ο»Ώβ€Œβ€‹β€Œβ€ο»Ώβ€β€Œβ€‹β€Œο»Ώβ€Œβ€‹ο»Ώο»Ώβ€‹β€β€Œβ€β€Œο»Ώβ€Œβ€‹β€Œο»Ώβ€β€Œβ€Œο»Ώβ€‹β€‹β€Œβ€β€Œβ€Œβ€‹ο»Ώο»Ώβ€Œβ€Œβ€β€‹β€β€Œβ€ο»Ώβ€‹β€Œβ€ο»Ώο»Ώβ€Œβ€β€Œο»Ώβ€‹β€β€Œβ€β€Œο»Ώβ€‹β€‹β€Œβ€β€‹β€Œβ€Œο»Ώβ€Œβ€‹β€Œβ€β€β€‹β€‹ο»Ώο»Ώβ€Œβ€Œο»Ώβ€‹β€‹β€Œβ€β€‹β€Œβ€Œβ€β€Œο»Ώβ€Œβ€β€Œβ€Œβ€Œβ€‹β€‹β€β€Œο»Ώβ€Œβ€Œβ€Œβ€β€β€Œβ€Œβ€ο»Ώβ€‹β€Œβ€β€Œβ€‹β€Œβ€β€Œβ€Œβ€Œο»Ώβ€‹β€β€‹β€β€Œβ€Œβ€‹ο»Ώβ€Œβ€Œβ€Œβ€‹β€‹β€β€Œβ€Œο»Ώο»Ώβ€Œβ€β€ο»Ώβ€Œβ€β€Œβ€Œβ€Œο»Ώβ€β€Œβ€‹β€β€Œβ€Œβ€‹ο»Ώβ€‹ο»Ώβ€Œβ€‹β€Œβ€‹β€‹β€β€Œβ€Œβ€‹ο»Ώβ€‹ο»Ώβ€Œβ€‹β€Œβ€‹β€‹β€β€Œβ€Œβ€‹ο»Ώβ€‹β€β€‹ο»Ώβ€‹β€β€Œβ€‹β€β€β€‹ο»Ώβ€‹β€‹β€‹ο»Ώβ€Œο»Ώβ€Œο»Ώβ€β€β€‹β€ο»Ώβ€Œβ€Œβ€β€β€Œβ€Œβ€Œβ€‹β€β€Œβ€β€‹β€β€Œβ€ο»Ώβ€Œβ€Œβ€β€β€Œβ€Œβ€Œβ€‹β€‹β€Œβ€Œβ€Œβ€‹β€‹β€β€Œβ€Œβ€‹ο»Ώβ€‹β€β€‹ο»Ώβ€‹β€β€‹β€β€Œβ€Œβ€‹ο»Ώβ€Œβ€Œβ€Œβ€‹β€Œβ€‹β€‹β€ο»Ώβ€β€Œο»Ώβ€‹β€β€Œβ€β€β€Œβ€Œβ€β€‹ο»Ώβ€Œβ€β€β€‹β€Œβ€Œβ€Œβ€‹β€Œβ€β€Œβ€Œβ€Œο»Ώβ€β€‹β€Œο»Ώβ€Œβ€‹β€‹β€β€Œβ€Œβ€‹ο»Ώβ€Œβ€Œβ€Œβ€‹β€‹β€β€Œβ€Œο»Ώο»Ώβ€Œβ€β€ο»Ώβ€Œβ€β€Œβ€Œβ€Œο»Ώβ€β€Œβ€‹β€β€Œβ€Œβ€‹ο»Ώβ€‹ο»Ώβ€Œβ€‹β€Œβ€‹β€‹β€β€Œβ€Œβ€‹ο»Ώβ€‹ο»Ώβ€Œβ€‹β€Œβ€‹β€‹β€β€Œβ€Œβ€‹ο»Ώβ€‹β€β€‹ο»Ώβ€‹β€β€Œβ€Œβ€‹β€β€Œβ€‹β€‹ο»Ώβ€‹ο»Ώβ€Œο»Ώβ€‹ο»Ώβ€β€Œβ€Œβ€β€‹β€Œβ€Œο»Ώβ€β€‹β€Œβ€Œβ€β€Œβ€Œβ€Œο»Ώο»Ώβ€Œβ€β€ο»Ώβ€Œβ€‹β€‹β€β€Œβ€‹β€β€Œβ€Œο»Ώβ€Œβ€‹β€‹β€β€Œβ€Œβ€‹ο»Ώβ€‹β€β€‹ο»Ώβ€‹β€β€‹β€β€Œβ€Œβ€‹ο»Ώβ€Œβ€Œβ€Œβ€‹β€Œβ€‹β€‹β€ο»Ώβ€β€Œβ€β€‹ο»Ώβ€Œβ€β€β€‹β€Œβ€β€β€Œβ€Œβ€ο»Ώβ€‹β€Œβ€β€Œβ€‹β€Œο»Ώβ€‹β€β€Œβ€β€Œβ€Œβ€Œβ€ο»Ώβ€β€‹β€β€Œβ€Œβ€‹ο»Ώβ€Œβ€Œβ€Œβ€‹β€‹β€β€Œβ€Œο»Ώο»Ώβ€Œβ€β€ο»Ώβ€Œβ€β€Œβ€Œβ€Œο»Ώβ€β€Œβ€‹β€β€Œβ€Œβ€‹ο»Ώβ€‹ο»Ώβ€Œβ€‹β€Œβ€‹β€‹β€β€Œβ€Œβ€‹ο»Ώβ€‹ο»Ώβ€Œβ€‹β€Œβ€‹β€‹β€β€Œβ€Œβ€‹ο»Ώβ€‹β€β€‹ο»Ώβ€‹β€β€Œβ€Œβ€‹β€β€Œβ€ο»Ώβ€β€Œβ€β€Œβ€‹β€‹ο»Ώβ€‹β€β€Œβ€β€ο»Ώβ€Œβ€‹ο»Ώβ€‹β€Œο»Ώβ€β€β€‹ο»Ώβ€‹β€Œβ€Œο»Ώβ€β€β€‹ο»Ώβ€‹ο»Ώβ€‹ο»Ώβ€Œβ€β€Œβ€Œβ€Œβ€Œβ€‹β€β€Œβ€Œβ€‹ο»Ώβ€‹β€β€‹ο»Ώβ€‹β€β€‹β€β€Œβ€Œβ€‹ο»Ώβ€Œβ€Œβ€Œβ€‹β€Œβ€‹β€‹β€ο»Ώβ€β€Œο»Ώβ€Œβ€‹β€Œβ€β€Œβ€Œβ€Œο»Ώβ€β€‹β€Œο»Ώβ€Œβ€‹β€‹β€β€Œβ€β€Œο»Ώβ€‹β€‹β€Œβ€β€Œβ€Œβ€Œο»Ώβ€‹β€β€Œο»Ώβ€‹ο»Ώβ€Œο»Ώβ€‹β€‹β€Œβ€β€Œβ€Œβ€Œβ€β€‹ο»Ώβ€Œο»Ώβ€Œβ€‹β€Œβ€β€β€Œβ€Œο»Ώβ€Œβ€β€Œβ€β€Œβ€Œβ€‹ο»Ώο»Ώβ€Œβ€Œο»Ώβ€‹β€‹β€Œο»Ώβ€Œβ€Œβ€Œβ€β€‹β€β€Œβ€ο»Ώβ€‹β€Œβ€β€β€Œβ€Œο»Ώβ€‹ο»Ώβ€Œβ€β€β€‹β€Œβ€β€Œβ€Œβ€Œβ€β€Œβ€‹β€‹β€β€‹β€β€Œο»Ώο»Ώβ€Œ

PART 8 β€” BRUT3_M3_PL5_D1G1TZ_0NLY.ZIPβ€‹β€‹β€‹β€‹β€Œο»Ώβ€ο»Ώβ€‹β€β€‹β€β€Œβ€ο»Ώο»Ώβ€Œο»Ώβ€‹β€β€Œβ€β€β€Œβ€Œβ€β€Œο»Ώβ€Œβ€β€β€Œβ€Œβ€ο»Ώβ€β€‹β€β€‹β€β€‹ο»Ώβ€β€β€‹β€β€‹β€β€Œο»Ώβ€‹ο»Ώβ€Œβ€β€‹β€Œβ€Œβ€ο»Ώβ€β€Œβ€β€β€Œβ€Œο»Ώβ€Œβ€‹β€Œο»Ώβ€β€Œβ€‹β€ο»Ώβ€β€Œβ€β€β€Œβ€Œβ€ο»Ώο»Ώβ€‹β€β€‹β€β€‹β€ο»Ώβ€‹β€‹β€β€‹β€β€Œβ€β€β€‹β€Œο»Ώβ€‹β€β€Œβ€β€Œβ€Œβ€Œβ€β€Œβ€β€‹β€β€‹β€β€‹ο»Ώβ€β€β€‹β€β€‹β€β€Œβ€β€β€‹β€Œο»Ώβ€Œβ€‹β€Œο»Ώβ€Œβ€‹β€Œο»Ώβ€‹β€‹β€Œο»Ώβ€‹ο»Ώβ€‹ο»Ώβ€β€β€‹β€ο»Ώο»Ώβ€‹β€ο»Ώο»Ώβ€Œβ€β€β€Œβ€Œβ€ο»Ώβ€β€Œο»Ώβ€Œβ€‹β€Œβ€β€Œβ€Œβ€Œβ€ο»Ώβ€‹β€‹ο»Ώβ€Œβ€‹β€‹ο»Ώβ€Œο»Ώβ€‹ο»Ώβ€‹β€Œβ€‹β€ο»Ώβ€β€Œο»Ώβ€‹ο»Ώβ€Œβ€β€‹β€Œβ€Œβ€ο»Ώβ€β€Œβ€β€β€Œβ€Œο»Ώβ€Œβ€‹β€Œο»Ώβ€β€Œβ€‹β€ο»Ώβ€β€Œο»Ώβ€‹ο»Ώβ€Œο»Ώβ€Œβ€‹β€Œο»Ώβ€Œβ€Œβ€Œβ€β€Œβ€‹β€Œβ€β€β€Œβ€Œβ€ο»Ώο»Ώβ€‹β€ο»Ώο»Ώβ€Œβ€β€β€Œβ€Œβ€ο»Ώβ€β€Œο»Ώβ€Œβ€‹β€Œβ€β€Œβ€Œβ€Œβ€ο»Ώβ€β€Œο»Ώβ€Œβ€‹β€‹β€ο»Ώο»Ώβ€Œβ€β€Œβ€Œβ€Œβ€β€Œβ€‹β€Œβ€β€β€Œβ€Œο»Ώβ€Œβ€‹β€‹β€ο»Ώο»Ώβ€Œβ€ο»Ώβ€Œβ€Œβ€ο»Ώο»Ώβ€Œβ€β€Œβ€‹β€Œβ€β€Œβ€Œβ€‹ο»Ώο»Ώβ€Œβ€Œο»Ώβ€‹β€‹β€Œο»Ώβ€‹β€β€Œβ€β€Œβ€Œβ€Œο»Ώβ€‹ο»Ώβ€Œβ€β€Œβ€Œβ€Œβ€ο»Ώβ€β€Œο»Ώβ€Œβ€‹β€Œβ€β€‹β€Œβ€Œο»Ώβ€Œβ€‹β€Œβ€β€β€Œβ€Œβ€ο»Ώο»Ώβ€Œβ€ο»Ώβ€β€‹ο»Ώβ€ο»Ώβ€Œβ€β€β€Œβ€Œβ€β€Œβ€‹β€‹ο»Ώο»Ώβ€Œβ€Œβ€β€Œο»Ώβ€Œο»Ώβ€‹β€‹β€Œβ€β€ο»Ώβ€Œβ€Œβ€Œβ€β€Œβ€β€‹β€Œβ€Œο»Ώβ€Œβ€‹β€Œο»Ώβ€Œβ€Œβ€Œβ€β€Œβ€β€‹ο»Ώβ€Œβ€β€Œβ€Œβ€Œβ€Œβ€Œβ€ο»Ώβ€Œβ€Œβ€Œβ€‹β€Œβ€Œο»Ώβ€Œβ€β€Œο»Ώβ€Œβ€Œβ€Œβ€‹ο»Ώο»Ώβ€Œβ€ο»Ώβ€‹β€Œβ€β€Œβ€β€Œο»Ώβ€β€β€‹ο»Ώβ€Œβ€‹β€Œβ€ο»Ώβ€β€Œβ€‹β€Œο»Ώβ€Œβ€‹ο»Ώο»Ώβ€‹ο»Ώβ€ο»Ώβ€Œο»Ώβ€Œβ€‹β€Œο»Ώβ€β€Œβ€Œο»Ώβ€‹β€‹β€Œβ€β€Œβ€Œβ€‹ο»Ώο»Ώβ€Œβ€Œβ€β€‹β€β€Œβ€ο»Ώβ€‹β€Œβ€ο»Ώο»Ώβ€Œβ€β€Œο»Ώβ€‹ο»Ώβ€ο»Ώβ€Œο»Ώβ€‹β€‹β€Œβ€β€‹β€Œβ€Œο»Ώβ€Œβ€‹β€Œβ€β€β€‹β€‹ο»Ώο»Ώβ€Œβ€Œο»Ώβ€‹β€‹β€Œβ€β€‹β€Œβ€Œβ€β€Œο»Ώβ€Œβ€β€Œβ€Œβ€Œβ€‹β€‹β€β€Œο»Ώβ€Œβ€Œβ€Œβ€β€β€Œβ€Œβ€ο»Ώβ€‹β€Œβ€β€Œβ€‹β€Œβ€β€Œβ€Œβ€Œο»Ώβ€‹β€β€‹β€β€Œβ€Œβ€‹ο»Ώβ€Œβ€Œβ€Œβ€‹β€‹β€β€Œβ€Œο»Ώο»Ώβ€Œβ€β€ο»Ώβ€Œβ€β€Œβ€Œβ€Œο»Ώβ€β€Œβ€‹β€β€Œβ€Œβ€‹ο»Ώβ€‹ο»Ώβ€Œβ€‹β€Œβ€‹β€‹β€β€Œβ€Œβ€‹ο»Ώβ€‹ο»Ώβ€Œβ€‹β€Œβ€‹β€‹β€β€Œβ€Œβ€‹ο»Ώβ€‹β€β€‹ο»Ώβ€‹β€β€Œβ€‹β€β€β€‹ο»Ώβ€‹β€‹β€‹ο»Ώβ€Œο»Ώβ€Œο»Ώβ€β€β€‹β€ο»Ώβ€Œβ€Œβ€β€β€Œβ€Œβ€Œβ€‹β€β€Œβ€β€‹β€β€Œβ€ο»Ώβ€Œβ€Œβ€β€β€Œβ€Œβ€Œβ€‹β€‹β€Œβ€Œβ€Œβ€‹β€‹β€β€Œβ€Œβ€‹ο»Ώβ€‹β€β€‹ο»Ώβ€‹β€β€‹β€β€Œβ€Œβ€‹ο»Ώβ€Œβ€Œβ€Œβ€‹β€Œβ€‹β€‹β€ο»Ώβ€β€Œο»Ώβ€‹β€β€Œβ€β€β€Œβ€Œβ€β€‹ο»Ώβ€Œβ€β€β€‹β€Œβ€Œβ€Œβ€‹β€Œβ€β€Œβ€Œβ€Œο»Ώβ€β€‹β€Œο»Ώβ€Œβ€‹β€‹β€β€Œβ€Œβ€‹ο»Ώβ€Œβ€Œβ€Œβ€‹β€‹β€β€Œβ€Œο»Ώο»Ώβ€Œβ€β€ο»Ώβ€Œβ€β€Œβ€Œβ€Œο»Ώβ€β€Œβ€‹β€β€Œβ€Œβ€‹ο»Ώβ€‹ο»Ώβ€Œβ€‹β€Œβ€‹β€‹β€β€Œβ€Œβ€‹ο»Ώβ€‹ο»Ώβ€Œβ€‹β€Œβ€‹β€‹β€β€Œβ€Œβ€‹ο»Ώβ€‹β€β€‹ο»Ώβ€‹β€β€Œο»Ώβ€‹β€β€Œβ€β€Œο»Ώβ€Œβ€ο»Ώβ€β€‹ο»Ώβ€‹β€β€Œβ€‹β€‹β€Œβ€‹ο»Ώβ€‹ο»Ώβ€Œβ€Œβ€Œβ€β€Œβ€Œβ€‹ο»Ώβ€Œβ€Œβ€‹β€‹β€Œβ€β€Œβ€‹β€Œο»Ώβ€Œβ€‹β€Œβ€Œβ€Œβ€‹β€‹β€β€Œβ€Œβ€‹ο»Ώβ€‹β€β€‹ο»Ώβ€‹β€β€‹β€β€Œβ€Œβ€‹ο»Ώβ€Œβ€Œβ€Œβ€‹β€Œβ€‹β€‹β€ο»Ώβ€β€Œβ€β€‹ο»Ώβ€Œβ€β€β€‹β€Œβ€β€β€Œβ€Œβ€ο»Ώβ€‹β€Œβ€β€Œβ€‹β€Œο»Ώβ€‹β€β€Œβ€β€Œβ€Œβ€Œβ€ο»Ώβ€β€‹β€β€Œβ€Œβ€‹ο»Ώβ€Œβ€Œβ€Œβ€‹β€‹β€β€Œβ€Œο»Ώο»Ώβ€Œβ€β€ο»Ώβ€Œβ€β€Œβ€Œβ€Œο»Ώβ€β€Œβ€‹β€β€Œβ€Œβ€‹ο»Ώβ€‹ο»Ώβ€Œβ€‹β€Œβ€‹β€‹β€β€Œβ€Œβ€‹ο»Ώβ€‹ο»Ώβ€Œβ€‹β€Œβ€‹β€‹β€β€Œβ€Œβ€‹ο»Ώβ€‹β€β€‹ο»Ώβ€‹β€β€Œο»Ώβ€‹β€β€Œβ€ο»Ώβ€β€Œβ€‹β€Œβ€Œβ€‹ο»Ώβ€‹ο»Ώβ€‹ο»Ώβ€‹β€β€‹ο»Ώβ€Œο»Ώβ€Œβ€‹β€‹β€β€Œβ€β€‹β€Œβ€Œβ€‹β€‹β€Œβ€‹ο»Ώβ€Œβ€‹β€Œο»Ώβ€β€β€Œβ€β€β€β€‹β€β€Œβ€Œβ€‹ο»Ώβ€‹β€β€‹ο»Ώβ€‹β€β€‹β€β€Œβ€Œβ€‹ο»Ώβ€Œβ€Œβ€Œβ€‹β€Œβ€‹β€‹β€ο»Ώβ€β€Œο»Ώβ€Œβ€‹β€Œβ€β€Œβ€Œβ€Œο»Ώβ€β€‹β€Œο»Ώβ€Œβ€‹β€‹ο»Ώο»Ώο»Ώβ€Œβ€β€‹β€β€Œβ€β€‹β€Œβ€Œο»Ώβ€‹ο»Ώβ€Œβ€β€Œβ€Œβ€Œβ€Œβ€Œβ€Œβ€Œο»Ώβ€‹β€β€Œβ€ο»Ώβ€‹β€‹ο»Ώο»Ώβ€Œβ€Œβ€β€β€‹β€Œο»Ώβ€Œβ€‹β€Œο»Ώβ€Œβ€‹β€Œο»Ώβ€‹β€‹β€Œο»Ώβ€‹ο»Ώβ€‹β€β€Œβ€Œβ€‹ο»Ώβ€‹ο»Ώβ€Œβ€‹β€‹β€Œβ€‹β€β€Œβ€Œβ€‹ο»Ώβ€‹β€β€Œβ€‹β€Œβ€β€‹β€β€Œβ€Œβ€‹ο»Ώβ€‹β€β€Œβ€‹β€Œβ€β€Œβ€β€β€Œβ€Œβ€ο»Ώβ€β€Œο»Ώβ€Œβ€‹β€Œβ€β€Œβ€Œβ€Œβ€ο»Ώβ€‹β€‹ο»Ώβ€Œβ€‹β€‹ο»Ώβ€Œο»Ώβ€‹ο»Ώβ€‹β€Œβ€‹β€ο»Ώβ€β€Œο»Ώβ€‹ο»Ώβ€Œβ€β€‹β€Œβ€Œβ€ο»Ώβ€β€Œβ€β€β€Œβ€Œο»Ώβ€Œβ€‹β€Œο»Ώβ€β€Œβ€‹β€ο»Ώβ€β€Œο»Ώβ€‹ο»Ώβ€Œο»Ώβ€Œβ€‹β€Œο»Ώβ€Œβ€Œβ€Œβ€β€Œβ€‹β€Œβ€β€β€Œβ€Œβ€ο»Ώο»Ώβ€‹β€β€Œβ€β€Œβ€β€β€Œβ€Œβ€β€Œβ€‹β€‹ο»Ώο»Ώβ€Œβ€Œβ€β€Œο»Ώβ€Œο»Ώβ€‹β€‹β€Œβ€β€ο»Ώβ€Œβ€Œβ€Œβ€β€Œβ€β€‹β€Œβ€Œο»Ώβ€Œβ€‹β€Œο»Ώβ€Œβ€Œβ€Œβ€β€Œβ€β€‹ο»Ώβ€Œβ€β€Œβ€Œβ€Œβ€Œβ€Œβ€ο»Ώβ€Œβ€Œβ€Œβ€‹β€Œβ€Œο»Ώβ€Œβ€β€Œο»Ώβ€Œβ€Œβ€Œβ€‹ο»Ώο»Ώβ€Œβ€ο»Ώβ€‹β€Œβ€β€Œβ€β€Œο»Ώβ€β€β€‹ο»Ώβ€Œβ€‹β€Œβ€ο»Ώβ€β€Œβ€‹β€Œο»Ώβ€Œβ€‹ο»Ώο»Ώβ€‹β€β€Œβ€β€Œο»Ώβ€Œβ€‹β€Œο»Ώβ€β€Œβ€Œο»Ώβ€‹β€‹β€Œβ€β€Œβ€Œβ€‹ο»Ώο»Ώβ€Œβ€Œβ€β€‹β€β€Œβ€ο»Ώβ€‹β€Œβ€ο»Ώο»Ώβ€Œβ€β€Œο»Ώβ€‹β€β€Œβ€β€Œο»Ώβ€‹β€‹β€Œβ€β€‹β€Œβ€Œο»Ώβ€Œβ€‹β€Œβ€β€β€‹β€‹ο»Ώο»Ώβ€Œβ€Œο»Ώβ€‹β€‹β€Œβ€β€‹β€Œβ€Œβ€β€Œο»Ώβ€Œβ€β€Œβ€Œβ€Œβ€‹β€‹β€β€Œο»Ώβ€Œβ€Œβ€Œβ€β€β€Œβ€Œβ€ο»Ώβ€‹β€Œβ€β€Œβ€‹β€Œβ€β€Œβ€Œβ€Œο»Ώβ€‹β€β€‹β€β€Œβ€Œβ€‹ο»Ώβ€Œβ€Œβ€Œβ€‹β€‹β€β€Œβ€Œο»Ώο»Ώβ€Œβ€β€ο»Ώβ€Œβ€β€Œβ€Œβ€Œο»Ώβ€β€Œβ€‹β€β€Œβ€Œβ€‹ο»Ώβ€‹ο»Ώβ€Œβ€‹β€Œβ€‹β€‹β€β€Œβ€Œβ€‹ο»Ώβ€‹ο»Ώβ€Œβ€‹β€Œβ€‹β€‹β€β€Œβ€Œβ€‹ο»Ώβ€‹β€β€‹ο»Ώβ€‹β€β€Œβ€‹β€β€β€‹ο»Ώβ€‹β€‹β€‹ο»Ώβ€Œο»Ώβ€Œο»Ώβ€β€β€‹β€ο»Ώβ€Œβ€Œβ€β€β€Œβ€Œβ€Œβ€‹β€β€Œβ€β€‹β€β€Œβ€ο»Ώβ€Œβ€Œβ€β€β€Œβ€Œβ€Œβ€‹β€‹β€Œβ€Œβ€Œβ€‹β€‹β€β€Œβ€Œβ€‹ο»Ώβ€‹β€β€‹ο»Ώβ€‹β€β€‹β€β€Œβ€Œβ€‹ο»Ώβ€Œβ€Œβ€Œβ€‹β€Œβ€‹β€‹β€ο»Ώβ€β€Œο»Ώβ€‹β€β€Œβ€β€β€Œβ€Œβ€β€‹ο»Ώβ€Œβ€β€β€‹β€Œβ€Œβ€Œβ€‹β€Œβ€β€Œβ€Œβ€Œο»Ώβ€β€‹β€Œο»Ώβ€Œβ€‹β€‹β€β€Œβ€Œβ€‹ο»Ώβ€Œβ€Œβ€Œβ€‹β€‹β€β€Œβ€Œο»Ώο»Ώβ€Œβ€β€ο»Ώβ€Œβ€β€Œβ€Œβ€Œο»Ώβ€β€Œβ€‹β€β€Œβ€Œβ€‹ο»Ώβ€‹ο»Ώβ€Œβ€‹β€Œβ€‹β€‹β€β€Œβ€Œβ€‹ο»Ώβ€‹ο»Ώβ€Œβ€‹β€Œβ€‹β€‹β€β€Œβ€Œβ€‹ο»Ώβ€‹β€β€‹ο»Ώβ€‹β€β€Œο»Ώβ€‹β€β€Œβ€β€Œο»Ώβ€Œβ€ο»Ώβ€β€‹ο»Ώβ€‹β€β€Œβ€‹β€‹β€Œβ€‹ο»Ώβ€‹ο»Ώβ€Œβ€Œβ€Œβ€β€Œβ€Œβ€‹ο»Ώβ€Œβ€Œβ€‹β€‹β€Œβ€β€Œβ€‹β€Œο»Ώβ€Œβ€‹β€Œβ€Œβ€Œβ€‹β€‹β€β€Œβ€Œβ€‹ο»Ώβ€‹β€β€‹ο»Ώβ€‹β€β€‹β€β€Œβ€Œβ€‹ο»Ώβ€Œβ€Œβ€Œβ€‹β€Œβ€‹β€‹β€ο»Ώβ€β€Œβ€β€‹ο»Ώβ€Œβ€β€β€‹β€Œβ€β€β€Œβ€Œβ€ο»Ώβ€‹β€Œβ€β€Œβ€‹β€Œο»Ώβ€‹β€β€Œβ€β€Œβ€Œβ€Œβ€ο»Ώβ€β€‹β€β€Œβ€Œβ€‹ο»Ώβ€Œβ€Œβ€Œβ€‹β€‹β€β€Œβ€Œο»Ώο»Ώβ€Œβ€β€ο»Ώβ€Œβ€β€Œβ€Œβ€Œο»Ώβ€β€Œβ€‹β€β€Œβ€Œβ€‹ο»Ώβ€‹ο»Ώβ€Œβ€‹β€Œβ€‹β€‹β€β€Œβ€Œβ€‹ο»Ώβ€‹ο»Ώβ€Œβ€‹β€Œβ€‹β€‹β€β€Œβ€Œβ€‹ο»Ώβ€‹β€β€‹ο»Ώβ€‹β€β€Œο»Ώβ€‹β€β€Œβ€ο»Ώβ€β€Œβ€‹β€Œβ€Œβ€‹ο»Ώβ€‹ο»Ώβ€‹ο»Ώβ€‹β€β€‹ο»Ώβ€Œο»Ώβ€Œβ€‹β€‹β€β€Œβ€β€‹β€Œβ€Œβ€‹β€‹β€Œβ€‹ο»Ώβ€Œβ€‹β€Œο»Ώβ€β€β€Œβ€β€β€β€‹β€β€Œβ€Œβ€‹ο»Ώβ€‹β€β€‹ο»Ώβ€‹β€β€‹β€β€Œβ€Œβ€‹ο»Ώβ€Œβ€Œβ€Œβ€‹β€Œβ€‹β€‹β€ο»Ώβ€β€Œο»Ώβ€Œβ€‹β€Œβ€β€Œβ€Œβ€Œο»Ώβ€β€‹β€Œο»Ώβ€Œβ€‹β€‹β€β€Œβ€β€Œο»Ώβ€‹β€‹β€Œβ€β€Œβ€Œβ€Œο»Ώβ€‹β€β€Œο»Ώβ€‹ο»Ώβ€Œο»Ώβ€‹β€‹β€Œβ€β€Œβ€Œβ€Œβ€β€‹ο»Ώβ€Œο»Ώβ€Œβ€‹β€Œβ€β€β€Œβ€Œο»Ώβ€Œβ€β€Œβ€β€Œβ€Œβ€‹ο»Ώο»Ώβ€Œβ€Œο»Ώβ€‹β€‹β€Œο»Ώβ€Œβ€Œβ€Œβ€β€‹β€β€Œβ€ο»Ώβ€‹β€Œβ€β€β€Œβ€Œο»Ώβ€‹ο»Ώβ€Œβ€β€β€‹β€Œβ€β€Œβ€Œβ€Œβ€β€Œβ€‹β€‹β€β€‹β€β€Œο»Ώο»Ώβ€Œ

The zip file β€‹β€‹β€‹β€‹β€Œο»Ώβ€ο»Ώβ€‹β€β€‹β€β€Œβ€ο»Ώο»Ώβ€Œο»Ώβ€‹β€β€Œβ€β€β€Œβ€Œβ€β€Œο»Ώβ€Œβ€β€β€Œβ€Œβ€ο»Ώβ€β€‹β€β€‹β€β€‹ο»Ώβ€β€β€‹β€β€‹β€β€Œο»Ώβ€‹ο»Ώβ€Œβ€β€‹β€Œβ€Œβ€ο»Ώβ€β€Œβ€β€β€Œβ€Œο»Ώβ€Œβ€‹β€Œο»Ώβ€β€Œβ€‹β€ο»Ώβ€β€Œβ€β€β€Œβ€Œβ€ο»Ώο»Ώβ€‹β€β€‹β€β€‹β€ο»Ώβ€‹β€‹β€β€‹β€β€Œβ€β€β€‹β€Œο»Ώβ€‹β€β€Œβ€β€Œβ€Œβ€Œβ€β€Œβ€β€‹β€β€‹β€β€‹ο»Ώβ€β€β€‹β€β€‹β€β€Œβ€β€β€‹β€Œο»Ώβ€Œβ€‹β€Œο»Ώβ€Œβ€‹β€Œο»Ώβ€‹β€‹β€Œο»Ώβ€‹ο»Ώβ€‹ο»Ώβ€β€β€‹β€ο»Ώο»Ώβ€‹β€ο»Ώο»Ώβ€Œβ€β€β€Œβ€Œβ€ο»Ώβ€β€Œο»Ώβ€Œβ€‹β€Œβ€β€Œβ€Œβ€Œβ€ο»Ώβ€‹β€‹ο»Ώβ€Œβ€‹β€‹ο»Ώβ€Œο»Ώβ€‹ο»Ώβ€‹β€Œβ€‹β€ο»Ώβ€β€Œο»Ώβ€‹ο»Ώβ€Œβ€β€‹β€Œβ€Œβ€ο»Ώβ€β€Œβ€β€β€Œβ€Œο»Ώβ€Œβ€‹β€Œο»Ώβ€β€Œβ€‹β€ο»Ώβ€β€Œο»Ώβ€‹ο»Ώβ€Œο»Ώβ€Œβ€‹β€Œο»Ώβ€Œβ€Œβ€Œβ€β€Œβ€‹β€Œβ€β€β€Œβ€Œβ€ο»Ώο»Ώβ€‹β€ο»Ώο»Ώβ€Œβ€β€β€Œβ€Œβ€ο»Ώβ€β€Œο»Ώβ€Œβ€‹β€Œβ€β€Œβ€Œβ€Œβ€ο»Ώβ€β€Œο»Ώβ€Œβ€‹β€‹β€ο»Ώο»Ώβ€Œβ€β€Œβ€Œβ€Œβ€β€Œβ€‹β€Œβ€β€β€Œβ€Œο»Ώβ€Œβ€‹β€‹β€ο»Ώο»Ώβ€Œβ€ο»Ώβ€Œβ€Œβ€ο»Ώο»Ώβ€Œβ€β€Œβ€‹β€Œβ€β€Œβ€Œβ€‹ο»Ώο»Ώβ€Œβ€Œο»Ώβ€‹β€‹β€Œο»Ώβ€‹β€β€Œβ€β€Œβ€Œβ€Œο»Ώβ€‹ο»Ώβ€Œβ€β€Œβ€Œβ€Œβ€ο»Ώβ€β€Œο»Ώβ€Œβ€‹β€Œβ€β€‹β€Œβ€Œο»Ώβ€Œβ€‹β€Œβ€β€β€Œβ€Œβ€ο»Ώο»Ώβ€Œβ€ο»Ώβ€β€‹ο»Ώβ€ο»Ώβ€Œβ€β€β€Œβ€Œβ€β€Œβ€‹β€‹ο»Ώο»Ώβ€Œβ€Œβ€β€Œο»Ώβ€Œο»Ώβ€‹β€‹β€Œβ€β€ο»Ώβ€Œβ€Œβ€Œβ€β€Œβ€β€‹β€Œβ€Œο»Ώβ€Œβ€‹β€Œο»Ώβ€Œβ€Œβ€Œβ€β€Œβ€β€‹ο»Ώβ€Œβ€β€Œβ€Œβ€Œβ€Œβ€Œβ€ο»Ώβ€Œβ€Œβ€Œβ€‹β€Œβ€Œο»Ώβ€Œβ€β€Œο»Ώβ€Œβ€Œβ€Œβ€‹ο»Ώο»Ώβ€Œβ€ο»Ώβ€‹β€Œβ€β€Œβ€β€Œο»Ώβ€β€β€‹ο»Ώβ€Œβ€‹β€Œβ€ο»Ώβ€β€Œβ€‹β€Œο»Ώβ€Œβ€‹ο»Ώο»Ώβ€‹ο»Ώβ€ο»Ώβ€Œο»Ώβ€Œβ€‹β€Œο»Ώβ€β€Œβ€Œο»Ώβ€‹β€‹β€Œβ€β€Œβ€Œβ€‹ο»Ώο»Ώβ€Œβ€Œβ€β€‹β€β€Œβ€ο»Ώβ€‹β€Œβ€ο»Ώο»Ώβ€Œβ€β€Œο»Ώβ€‹ο»Ώβ€ο»Ώβ€Œο»Ώβ€‹β€‹β€Œβ€β€‹β€Œβ€Œο»Ώβ€Œβ€‹β€Œβ€β€β€‹β€‹ο»Ώο»Ώβ€Œβ€Œο»Ώβ€‹β€‹β€Œβ€β€‹β€Œβ€Œβ€β€Œο»Ώβ€Œβ€β€Œβ€Œβ€Œβ€‹β€‹β€β€Œο»Ώβ€Œβ€Œβ€Œβ€β€β€Œβ€Œβ€ο»Ώβ€‹β€Œβ€β€Œβ€‹β€Œβ€β€Œβ€Œβ€Œο»Ώβ€‹β€β€‹β€β€Œβ€Œβ€‹ο»Ώβ€Œβ€Œβ€Œβ€‹β€‹β€β€Œβ€Œο»Ώο»Ώβ€Œβ€β€ο»Ώβ€Œβ€β€Œβ€Œβ€Œο»Ώβ€β€Œβ€‹β€β€Œβ€Œβ€‹ο»Ώβ€‹ο»Ώβ€Œβ€‹β€Œβ€‹β€‹β€β€Œβ€Œβ€‹ο»Ώβ€‹ο»Ώβ€Œβ€‹β€Œβ€‹β€‹β€β€Œβ€Œβ€‹ο»Ώβ€‹β€β€‹ο»Ώβ€‹β€β€Œβ€‹β€β€β€‹ο»Ώβ€‹β€‹β€‹ο»Ώβ€Œο»Ώβ€Œο»Ώβ€β€β€‹β€ο»Ώβ€Œβ€Œβ€β€β€Œβ€Œβ€Œβ€‹β€β€Œβ€β€‹β€β€Œβ€ο»Ώβ€Œβ€Œβ€β€β€Œβ€Œβ€Œβ€‹β€‹β€Œβ€Œβ€Œβ€‹β€‹β€β€Œβ€Œβ€‹ο»Ώβ€‹β€β€‹ο»Ώβ€‹β€β€‹β€β€Œβ€Œβ€‹ο»Ώβ€Œβ€Œβ€Œβ€‹β€Œβ€‹β€‹β€ο»Ώβ€β€Œο»Ώβ€‹β€β€Œβ€β€β€Œβ€Œβ€β€‹ο»Ώβ€Œβ€β€β€‹β€Œβ€Œβ€Œβ€‹β€Œβ€β€Œβ€Œβ€Œο»Ώβ€β€‹β€Œο»Ώβ€Œβ€‹β€‹β€β€Œβ€Œβ€‹ο»Ώβ€Œβ€Œβ€Œβ€‹β€‹β€β€Œβ€Œο»Ώο»Ώβ€Œβ€β€ο»Ώβ€Œβ€β€Œβ€Œβ€Œο»Ώβ€β€Œβ€‹β€β€Œβ€Œβ€‹ο»Ώβ€‹ο»Ώβ€Œβ€‹β€Œβ€‹β€‹β€β€Œβ€Œβ€‹ο»Ώβ€‹ο»Ώβ€Œβ€‹β€Œβ€‹β€‹β€β€Œβ€Œβ€‹ο»Ώβ€‹β€β€‹ο»Ώβ€‹β€β€Œβ€ο»Ώβ€‹β€Œβ€Œβ€‹β€Œβ€Œβ€β€β€β€‹ο»Ώβ€‹β€‹β€Œο»Ώβ€Œβ€‹β€Œο»Ώβ€‹β€Œβ€Œο»Ώβ€Œο»Ώβ€Œβ€Œβ€β€‹β€Œβ€ο»Ώβ€‹β€Œβ€β€‹β€Œβ€Œβ€‹β€Œο»Ώβ€Œβ€‹β€β€Œβ€‹β€β€Œβ€Œβ€‹ο»Ώβ€‹β€β€‹ο»Ώβ€‹β€β€‹β€β€Œβ€Œβ€‹ο»Ώβ€Œβ€Œβ€Œβ€‹β€Œβ€‹β€‹β€ο»Ώβ€β€Œβ€β€‹ο»Ώβ€Œβ€β€β€‹β€Œβ€β€β€Œβ€Œβ€ο»Ώβ€‹β€Œβ€β€Œβ€‹β€Œο»Ώβ€‹β€β€Œβ€β€Œβ€Œβ€Œβ€ο»Ώβ€β€‹β€β€Œβ€Œβ€‹ο»Ώβ€Œβ€Œβ€Œβ€‹β€‹β€β€Œβ€Œο»Ώο»Ώβ€Œβ€β€ο»Ώβ€Œβ€β€Œβ€Œβ€Œο»Ώβ€β€Œβ€‹β€β€Œβ€Œβ€‹ο»Ώβ€‹ο»Ώβ€Œβ€‹β€Œβ€‹β€‹β€β€Œβ€Œβ€‹ο»Ώβ€‹ο»Ώβ€Œβ€‹β€Œβ€‹β€‹β€β€Œβ€Œβ€‹ο»Ώβ€‹β€β€‹ο»Ώβ€‹β€β€Œβ€β€‹ο»Ώβ€Œο»Ώβ€‹β€β€Œβ€Œβ€‹β€‹β€Œβ€‹ο»Ώβ€Œβ€Œβ€Œβ€β€‹β€Œβ€‹β€‹ο»Ώβ€Œβ€‹β€ο»Ώβ€Œβ€β€Œβ€β€Œβ€‹ο»Ώβ€‹β€‹ο»Ώβ€‹β€Œβ€‹ο»Ώβ€‹β€‹β€‹β€ο»Ώβ€Œβ€‹β€β€Œβ€Œβ€‹ο»Ώβ€‹β€β€‹ο»Ώβ€‹β€β€‹β€β€Œβ€Œβ€‹ο»Ώβ€Œβ€Œβ€Œβ€‹β€Œβ€‹β€‹β€ο»Ώβ€β€Œο»Ώβ€Œβ€‹β€Œβ€β€Œβ€Œβ€Œο»Ώβ€β€‹β€Œο»Ώβ€Œβ€‹β€‹ο»Ώο»Ώο»Ώβ€Œβ€β€‹β€β€Œβ€β€‹β€Œβ€Œο»Ώβ€‹ο»Ώβ€Œβ€β€Œβ€Œβ€Œβ€Œβ€Œβ€Œβ€Œο»Ώβ€‹β€β€Œβ€ο»Ώβ€‹β€‹ο»Ώο»Ώβ€Œβ€Œβ€β€β€‹β€Œο»Ώβ€Œβ€‹β€Œο»Ώβ€Œβ€‹β€Œο»Ώβ€‹β€‹β€Œο»Ώβ€‹ο»Ώβ€‹β€β€Œβ€Œβ€‹ο»Ώβ€‹ο»Ώβ€Œβ€‹β€‹β€Œβ€‹β€β€Œβ€Œβ€‹ο»Ώβ€‹β€β€Œβ€‹β€Œβ€β€‹β€β€Œβ€Œβ€‹ο»Ώβ€‹β€β€Œβ€‹β€Œβ€β€Œβ€β€β€Œβ€Œβ€ο»Ώβ€β€Œο»Ώβ€Œβ€‹β€Œβ€β€Œβ€Œβ€Œβ€ο»Ώβ€‹β€‹ο»Ώβ€Œβ€‹β€‹ο»Ώβ€Œο»Ώβ€‹ο»Ώβ€‹β€Œβ€‹β€ο»Ώβ€β€Œο»Ώβ€‹ο»Ώβ€Œβ€β€‹β€Œβ€Œβ€ο»Ώβ€β€Œβ€β€β€Œβ€Œο»Ώβ€Œβ€‹β€Œο»Ώβ€β€Œβ€‹β€ο»Ώβ€β€Œο»Ώβ€‹ο»Ώβ€Œο»Ώβ€Œβ€‹β€Œο»Ώβ€Œβ€Œβ€Œβ€β€Œβ€‹β€Œβ€β€β€Œβ€Œβ€ο»Ώο»Ώβ€‹β€β€Œβ€β€Œβ€β€β€Œβ€Œβ€β€Œβ€‹β€‹ο»Ώο»Ώβ€Œβ€Œβ€β€Œο»Ώβ€Œο»Ώβ€‹β€‹β€Œβ€β€ο»Ώβ€Œβ€Œβ€Œβ€β€Œβ€β€‹β€Œβ€Œο»Ώβ€Œβ€‹β€Œο»Ώβ€Œβ€Œβ€Œβ€β€Œβ€β€‹ο»Ώβ€Œβ€β€Œβ€Œβ€Œβ€Œβ€Œβ€ο»Ώβ€Œβ€Œβ€Œβ€‹β€Œβ€Œο»Ώβ€Œβ€β€Œο»Ώβ€Œβ€Œβ€Œβ€‹ο»Ώο»Ώβ€Œβ€ο»Ώβ€‹β€Œβ€β€Œβ€β€Œο»Ώβ€β€β€‹ο»Ώβ€Œβ€‹β€Œβ€ο»Ώβ€β€Œβ€‹β€Œο»Ώβ€Œβ€‹ο»Ώο»Ώβ€‹β€β€Œβ€β€Œο»Ώβ€Œβ€‹β€Œο»Ώβ€β€Œβ€Œο»Ώβ€‹β€‹β€Œβ€β€Œβ€Œβ€‹ο»Ώο»Ώβ€Œβ€Œβ€β€‹β€β€Œβ€ο»Ώβ€‹β€Œβ€ο»Ώο»Ώβ€Œβ€β€Œο»Ώβ€‹β€β€Œβ€β€Œο»Ώβ€‹β€‹β€Œβ€β€‹β€Œβ€Œο»Ώβ€Œβ€‹β€Œβ€β€β€‹β€‹ο»Ώο»Ώβ€Œβ€Œο»Ώβ€‹β€‹β€Œβ€β€‹β€Œβ€Œβ€β€Œο»Ώβ€Œβ€β€Œβ€Œβ€Œβ€‹β€‹β€β€Œο»Ώβ€Œβ€Œβ€Œβ€β€β€Œβ€Œβ€ο»Ώβ€‹β€Œβ€β€Œβ€‹β€Œβ€β€Œβ€Œβ€Œο»Ώβ€‹β€β€‹β€β€Œβ€Œβ€‹ο»Ώβ€Œβ€Œβ€Œβ€‹β€‹β€β€Œβ€Œο»Ώο»Ώβ€Œβ€β€ο»Ώβ€Œβ€β€Œβ€Œβ€Œο»Ώβ€β€Œβ€‹β€β€Œβ€Œβ€‹ο»Ώβ€‹ο»Ώβ€Œβ€‹β€Œβ€‹β€‹β€β€Œβ€Œβ€‹ο»Ώβ€‹ο»Ώβ€Œβ€‹β€Œβ€‹β€‹β€β€Œβ€Œβ€‹ο»Ώβ€‹β€β€‹ο»Ώβ€‹β€β€Œβ€‹β€β€β€‹ο»Ώβ€‹β€‹β€‹ο»Ώβ€Œο»Ώβ€Œο»Ώβ€β€β€‹β€ο»Ώβ€Œβ€Œβ€β€β€Œβ€Œβ€Œβ€‹β€β€Œβ€β€‹β€β€Œβ€ο»Ώβ€Œβ€Œβ€β€β€Œβ€Œβ€Œβ€‹β€‹β€Œβ€Œβ€Œβ€‹β€‹β€β€Œβ€Œβ€‹ο»Ώβ€‹β€β€‹ο»Ώβ€‹β€β€‹β€β€Œβ€Œβ€‹ο»Ώβ€Œβ€Œβ€Œβ€‹β€Œβ€‹β€‹β€ο»Ώβ€β€Œο»Ώβ€‹β€β€Œβ€β€β€Œβ€Œβ€β€‹ο»Ώβ€Œβ€β€β€‹β€Œβ€Œβ€Œβ€‹β€Œβ€β€Œβ€Œβ€Œο»Ώβ€β€‹β€Œο»Ώβ€Œβ€‹β€‹β€β€Œβ€Œβ€‹ο»Ώβ€Œβ€Œβ€Œβ€‹β€‹β€β€Œβ€Œο»Ώο»Ώβ€Œβ€β€ο»Ώβ€Œβ€β€Œβ€Œβ€Œο»Ώβ€β€Œβ€‹β€β€Œβ€Œβ€‹ο»Ώβ€‹ο»Ώβ€Œβ€‹β€Œβ€‹β€‹β€β€Œβ€Œβ€‹ο»Ώβ€‹ο»Ώβ€Œβ€‹β€Œβ€‹β€‹β€β€Œβ€Œβ€‹ο»Ώβ€‹β€β€‹ο»Ώβ€‹β€β€Œβ€ο»Ώβ€‹β€Œβ€Œβ€‹β€Œβ€Œβ€β€β€β€‹ο»Ώβ€‹β€‹β€Œο»Ώβ€Œβ€‹β€Œο»Ώβ€‹β€Œβ€Œο»Ώβ€Œο»Ώβ€Œβ€Œβ€β€‹β€Œβ€ο»Ώβ€‹β€Œβ€β€‹β€Œβ€Œβ€‹β€Œο»Ώβ€Œβ€‹β€β€Œβ€‹β€β€Œβ€Œβ€‹ο»Ώβ€‹β€β€‹ο»Ώβ€‹β€β€‹β€β€Œβ€Œβ€‹ο»Ώβ€Œβ€Œβ€Œβ€‹β€Œβ€‹β€‹β€ο»Ώβ€β€Œβ€β€‹ο»Ώβ€Œβ€β€β€‹β€Œβ€β€β€Œβ€Œβ€ο»Ώβ€‹β€Œβ€β€Œβ€‹β€Œο»Ώβ€‹β€β€Œβ€β€Œβ€Œβ€Œβ€ο»Ώβ€β€‹β€β€Œβ€Œβ€‹ο»Ώβ€Œβ€Œβ€Œβ€‹β€‹β€β€Œβ€Œο»Ώο»Ώβ€Œβ€β€ο»Ώβ€Œβ€β€Œβ€Œβ€Œο»Ώβ€β€Œβ€‹β€β€Œβ€Œβ€‹ο»Ώβ€‹ο»Ώβ€Œβ€‹β€Œβ€‹β€‹β€β€Œβ€Œβ€‹ο»Ώβ€‹ο»Ώβ€Œβ€‹β€Œβ€‹β€‹β€β€Œβ€Œβ€‹ο»Ώβ€‹β€β€‹ο»Ώβ€‹β€β€Œβ€β€‹ο»Ώβ€Œο»Ώβ€‹β€β€Œβ€Œβ€‹β€‹β€Œβ€‹ο»Ώβ€Œβ€Œβ€Œβ€β€‹β€Œβ€‹β€‹ο»Ώβ€Œβ€‹β€ο»Ώβ€Œβ€β€Œβ€β€Œβ€‹ο»Ώβ€‹β€‹ο»Ώβ€‹β€Œβ€‹ο»Ώβ€‹β€‹β€‹β€ο»Ώβ€Œβ€‹β€β€Œβ€Œβ€‹ο»Ώβ€‹β€β€‹ο»Ώβ€‹β€β€‹β€β€Œβ€Œβ€‹ο»Ώβ€Œβ€Œβ€Œβ€‹β€Œβ€‹β€‹β€ο»Ώβ€β€Œο»Ώβ€Œβ€‹β€Œβ€β€Œβ€Œβ€Œο»Ώβ€β€‹β€Œο»Ώβ€Œβ€‹β€‹β€β€Œβ€β€Œο»Ώβ€‹β€‹β€Œβ€β€Œβ€Œβ€Œο»Ώβ€‹β€β€Œο»Ώβ€‹ο»Ώβ€Œο»Ώβ€‹β€‹β€Œβ€β€Œβ€Œβ€Œβ€β€‹ο»Ώβ€Œο»Ώβ€Œβ€‹β€Œβ€β€β€Œβ€Œο»Ώβ€Œβ€β€Œβ€β€Œβ€Œβ€‹ο»Ώο»Ώβ€Œβ€Œο»Ώβ€‹β€‹β€Œο»Ώβ€Œβ€Œβ€Œβ€β€‹β€β€Œβ€ο»Ώβ€‹β€Œβ€β€β€Œβ€Œο»Ώβ€‹ο»Ώβ€Œβ€β€β€‹β€Œβ€β€Œβ€Œβ€Œβ€β€Œβ€‹β€‹β€β€‹β€β€Œο»Ώο»Ώβ€Œbrut3_m3_pl5_d1g1tz_0nly.zipβ€‹β€‹β€‹β€‹β€Œο»Ώβ€ο»Ώβ€‹β€β€‹β€β€Œβ€ο»Ώο»Ώβ€Œο»Ώβ€‹β€β€Œβ€β€β€Œβ€Œβ€β€Œο»Ώβ€Œβ€β€β€Œβ€Œβ€ο»Ώβ€β€‹β€β€‹β€β€‹ο»Ώβ€β€β€‹β€β€‹β€β€Œο»Ώβ€‹ο»Ώβ€Œβ€β€‹β€Œβ€Œβ€ο»Ώβ€β€Œβ€β€β€Œβ€Œο»Ώβ€Œβ€‹β€Œο»Ώβ€β€Œβ€‹β€ο»Ώβ€β€Œβ€β€β€Œβ€Œβ€ο»Ώο»Ώβ€‹β€β€‹β€β€‹β€ο»Ώβ€‹β€‹β€β€‹β€β€Œβ€β€β€‹β€Œο»Ώβ€‹β€β€Œβ€β€Œβ€Œβ€Œβ€β€Œβ€β€‹β€β€‹β€β€‹ο»Ώβ€β€β€‹β€β€‹β€β€Œβ€β€β€‹β€Œο»Ώβ€Œβ€‹β€Œο»Ώβ€Œβ€‹β€Œο»Ώβ€‹β€‹β€Œο»Ώβ€‹ο»Ώβ€‹ο»Ώβ€β€β€‹β€ο»Ώο»Ώβ€‹β€ο»Ώο»Ώβ€Œβ€β€β€Œβ€Œβ€ο»Ώβ€β€Œο»Ώβ€Œβ€‹β€Œβ€β€Œβ€Œβ€Œβ€ο»Ώβ€‹β€‹ο»Ώβ€Œβ€‹β€‹ο»Ώβ€Œο»Ώβ€‹ο»Ώβ€‹β€Œβ€‹β€ο»Ώβ€β€Œο»Ώβ€‹ο»Ώβ€Œβ€β€‹β€Œβ€Œβ€ο»Ώβ€β€Œβ€β€β€Œβ€Œο»Ώβ€Œβ€‹β€Œο»Ώβ€β€Œβ€‹β€ο»Ώβ€β€Œο»Ώβ€‹ο»Ώβ€Œο»Ώβ€Œβ€‹β€Œο»Ώβ€Œβ€Œβ€Œβ€β€Œβ€‹β€Œβ€β€β€Œβ€Œβ€ο»Ώο»Ώβ€‹β€ο»Ώο»Ώβ€Œβ€β€β€Œβ€Œβ€ο»Ώβ€β€Œο»Ώβ€Œβ€‹β€Œβ€β€Œβ€Œβ€Œβ€ο»Ώβ€β€Œο»Ώβ€Œβ€‹β€‹β€ο»Ώο»Ώβ€Œβ€β€Œβ€Œβ€Œβ€β€Œβ€‹β€Œβ€β€β€Œβ€Œο»Ώβ€Œβ€‹β€‹β€ο»Ώο»Ώβ€Œβ€ο»Ώβ€Œβ€Œβ€ο»Ώο»Ώβ€Œβ€β€Œβ€‹β€Œβ€β€Œβ€Œβ€‹ο»Ώο»Ώβ€Œβ€Œο»Ώβ€‹β€‹β€Œο»Ώβ€‹β€β€Œβ€β€Œβ€Œβ€Œο»Ώβ€‹ο»Ώβ€Œβ€β€Œβ€Œβ€Œβ€ο»Ώβ€β€Œο»Ώβ€Œβ€‹β€Œβ€β€‹β€Œβ€Œο»Ώβ€Œβ€‹β€Œβ€β€β€Œβ€Œβ€ο»Ώο»Ώβ€Œβ€ο»Ώβ€β€‹ο»Ώβ€ο»Ώβ€Œβ€β€β€Œβ€Œβ€β€Œβ€‹β€‹ο»Ώο»Ώβ€Œβ€Œβ€β€Œο»Ώβ€Œο»Ώβ€‹β€‹β€Œβ€β€ο»Ώβ€Œβ€Œβ€Œβ€β€Œβ€β€‹β€Œβ€Œο»Ώβ€Œβ€‹β€Œο»Ώβ€Œβ€Œβ€Œβ€β€Œβ€β€‹ο»Ώβ€Œβ€β€Œβ€Œβ€Œβ€Œβ€Œβ€ο»Ώβ€Œβ€Œβ€Œβ€‹β€Œβ€Œο»Ώβ€Œβ€β€Œο»Ώβ€Œβ€Œβ€Œβ€‹ο»Ώο»Ώβ€Œβ€ο»Ώβ€‹β€Œβ€β€Œβ€β€Œο»Ώβ€β€β€‹ο»Ώβ€Œβ€‹β€Œβ€ο»Ώβ€β€Œβ€‹β€Œο»Ώβ€Œβ€‹ο»Ώο»Ώβ€‹ο»Ώβ€ο»Ώβ€Œο»Ώβ€Œβ€‹β€Œο»Ώβ€β€Œβ€Œο»Ώβ€‹β€‹β€Œβ€β€Œβ€Œβ€‹ο»Ώο»Ώβ€Œβ€Œβ€β€‹β€β€Œβ€ο»Ώβ€‹β€Œβ€ο»Ώο»Ώβ€Œβ€β€Œο»Ώβ€‹ο»Ώβ€ο»Ώβ€Œο»Ώβ€‹β€‹β€Œβ€β€‹β€Œβ€Œο»Ώβ€Œβ€‹β€Œβ€β€β€‹β€‹ο»Ώο»Ώβ€Œβ€Œο»Ώβ€‹β€‹β€Œβ€β€‹β€Œβ€Œβ€β€Œο»Ώβ€Œβ€β€Œβ€Œβ€Œβ€‹β€‹β€β€Œο»Ώβ€Œβ€Œβ€Œβ€β€β€Œβ€Œβ€ο»Ώβ€‹β€Œβ€β€Œβ€‹β€Œβ€β€Œβ€Œβ€Œο»Ώβ€‹β€β€‹β€β€Œβ€Œβ€‹ο»Ώβ€Œβ€Œβ€Œβ€‹β€‹β€β€Œβ€Œο»Ώο»Ώβ€Œβ€β€ο»Ώβ€Œβ€β€Œβ€Œβ€Œο»Ώβ€β€Œβ€‹β€β€Œβ€Œβ€‹ο»Ώβ€‹ο»Ώβ€Œβ€‹β€Œβ€‹β€‹β€β€Œβ€Œβ€‹ο»Ώβ€‹ο»Ώβ€Œβ€‹β€Œβ€‹β€‹β€β€Œβ€Œβ€‹ο»Ώβ€‹β€β€‹ο»Ώβ€‹β€β€Œβ€‹β€β€β€‹ο»Ώβ€‹β€‹β€‹ο»Ώβ€Œο»Ώβ€Œο»Ώβ€β€β€‹β€ο»Ώβ€Œβ€Œβ€β€β€Œβ€Œβ€Œβ€‹β€β€Œβ€β€‹β€β€Œβ€ο»Ώβ€Œβ€Œβ€β€β€Œβ€Œβ€Œβ€‹β€‹β€Œβ€Œβ€Œβ€‹β€‹β€β€Œβ€Œβ€‹ο»Ώβ€‹β€β€‹ο»Ώβ€‹β€β€‹β€β€Œβ€Œβ€‹ο»Ώβ€Œβ€Œβ€Œβ€‹β€Œβ€‹β€‹β€ο»Ώβ€β€Œο»Ώβ€‹β€β€Œβ€β€β€Œβ€Œβ€β€‹ο»Ώβ€Œβ€β€β€‹β€Œβ€Œβ€Œβ€‹β€Œβ€β€Œβ€Œβ€Œο»Ώβ€β€‹β€Œο»Ώβ€Œβ€‹β€‹β€β€Œβ€Œβ€‹ο»Ώβ€Œβ€Œβ€Œβ€‹β€‹β€β€Œβ€Œο»Ώο»Ώβ€Œβ€β€ο»Ώβ€Œβ€β€Œβ€Œβ€Œο»Ώβ€β€Œβ€‹β€β€Œβ€Œβ€‹ο»Ώβ€‹ο»Ώβ€Œβ€‹β€Œβ€‹β€‹β€β€Œβ€Œβ€‹ο»Ώβ€‹ο»Ώβ€Œβ€‹β€Œβ€‹β€‹β€β€Œβ€Œβ€‹ο»Ώβ€‹β€β€‹ο»Ώβ€‹β€β€Œβ€ο»Ώβ€‹β€Œβ€Œβ€‹β€Œβ€Œβ€β€β€β€‹ο»Ώβ€‹β€‹β€Œο»Ώβ€Œβ€‹β€Œο»Ώβ€‹β€Œβ€Œο»Ώβ€Œο»Ώβ€Œβ€Œβ€β€‹β€Œβ€ο»Ώβ€‹β€Œβ€β€‹β€Œβ€Œβ€‹β€Œο»Ώβ€Œβ€‹β€β€Œβ€‹β€β€Œβ€Œβ€‹ο»Ώβ€‹β€β€‹ο»Ώβ€‹β€β€‹β€β€Œβ€Œβ€‹ο»Ώβ€Œβ€Œβ€Œβ€‹β€Œβ€‹β€‹β€ο»Ώβ€β€Œβ€β€‹ο»Ώβ€Œβ€β€β€‹β€Œβ€β€β€Œβ€Œβ€ο»Ώβ€‹β€Œβ€β€Œβ€‹β€Œο»Ώβ€‹β€β€Œβ€β€Œβ€Œβ€Œβ€ο»Ώβ€β€‹β€β€Œβ€Œβ€‹ο»Ώβ€Œβ€Œβ€Œβ€‹β€‹β€β€Œβ€Œο»Ώο»Ώβ€Œβ€β€ο»Ώβ€Œβ€β€Œβ€Œβ€Œο»Ώβ€β€Œβ€‹β€β€Œβ€Œβ€‹ο»Ώβ€‹ο»Ώβ€Œβ€‹β€Œβ€‹β€‹β€β€Œβ€Œβ€‹ο»Ώβ€‹ο»Ώβ€Œβ€‹β€Œβ€‹β€‹β€β€Œβ€Œβ€‹ο»Ώβ€‹β€β€‹ο»Ώβ€‹β€β€Œβ€β€‹β€Œβ€Œβ€β€Œβ€‹β€Œβ€Œβ€β€Œβ€Œβ€‹ο»Ώβ€Œβ€Œβ€Œβ€‹ο»Ώβ€Œο»Ώβ€‹β€Œβ€Œβ€‹β€β€β€Œβ€ο»Ώβ€‹β€Œβ€Œβ€‹ο»Ώβ€Œβ€β€‹β€Œβ€Œο»Ώβ€Œβ€Œβ€‹ο»Ώβ€Œβ€Œβ€‹β€β€Œβ€Œβ€‹ο»Ώβ€‹β€β€‹ο»Ώβ€‹β€β€‹β€β€Œβ€Œβ€‹ο»Ώβ€Œβ€Œβ€Œβ€‹β€Œβ€‹β€‹β€ο»Ώβ€β€Œο»Ώβ€Œβ€‹β€Œβ€β€Œβ€Œβ€Œο»Ώβ€β€‹β€Œο»Ώβ€Œβ€‹β€‹ο»Ώο»Ώο»Ώβ€Œβ€β€‹β€β€Œβ€β€‹β€Œβ€Œο»Ώβ€‹ο»Ώβ€Œβ€β€Œβ€Œβ€Œβ€Œβ€Œβ€Œβ€Œο»Ώβ€‹β€β€Œβ€ο»Ώβ€‹β€‹ο»Ώο»Ώβ€Œβ€Œβ€β€β€‹β€Œο»Ώβ€Œβ€‹β€Œο»Ώβ€Œβ€‹β€Œο»Ώβ€‹β€‹β€Œο»Ώβ€‹ο»Ώβ€‹β€β€Œβ€Œβ€‹ο»Ώβ€‹ο»Ώβ€Œβ€‹β€‹β€Œβ€‹β€β€Œβ€Œβ€‹ο»Ώβ€‹β€β€Œβ€‹β€Œβ€β€‹β€β€Œβ€Œβ€‹ο»Ώβ€‹β€β€Œβ€‹β€Œβ€β€Œβ€β€β€Œβ€Œβ€ο»Ώβ€β€Œο»Ώβ€Œβ€‹β€Œβ€β€Œβ€Œβ€Œβ€ο»Ώβ€‹β€‹ο»Ώβ€Œβ€‹β€‹ο»Ώβ€Œο»Ώβ€‹ο»Ώβ€‹β€Œβ€‹β€ο»Ώβ€β€Œο»Ώβ€‹ο»Ώβ€Œβ€β€‹β€Œβ€Œβ€ο»Ώβ€β€Œβ€β€β€Œβ€Œο»Ώβ€Œβ€‹β€Œο»Ώβ€β€Œβ€‹β€ο»Ώβ€β€Œο»Ώβ€‹ο»Ώβ€Œο»Ώβ€Œβ€‹β€Œο»Ώβ€Œβ€Œβ€Œβ€β€Œβ€‹β€Œβ€β€β€Œβ€Œβ€ο»Ώο»Ώβ€‹β€β€Œβ€β€Œβ€β€β€Œβ€Œβ€β€Œβ€‹β€‹ο»Ώο»Ώβ€Œβ€Œβ€β€Œο»Ώβ€Œο»Ώβ€‹β€‹β€Œβ€β€ο»Ώβ€Œβ€Œβ€Œβ€β€Œβ€β€‹β€Œβ€Œο»Ώβ€Œβ€‹β€Œο»Ώβ€Œβ€Œβ€Œβ€β€Œβ€β€‹ο»Ώβ€Œβ€β€Œβ€Œβ€Œβ€Œβ€Œβ€ο»Ώβ€Œβ€Œβ€Œβ€‹β€Œβ€Œο»Ώβ€Œβ€β€Œο»Ώβ€Œβ€Œβ€Œβ€‹ο»Ώο»Ώβ€Œβ€ο»Ώβ€‹β€Œβ€β€Œβ€β€Œο»Ώβ€β€β€‹ο»Ώβ€Œβ€‹β€Œβ€ο»Ώβ€β€Œβ€‹β€Œο»Ώβ€Œβ€‹ο»Ώο»Ώβ€‹β€β€Œβ€β€Œο»Ώβ€Œβ€‹β€Œο»Ώβ€β€Œβ€Œο»Ώβ€‹β€‹β€Œβ€β€Œβ€Œβ€‹ο»Ώο»Ώβ€Œβ€Œβ€β€‹β€β€Œβ€ο»Ώβ€‹β€Œβ€ο»Ώο»Ώβ€Œβ€β€Œο»Ώβ€‹β€β€Œβ€β€Œο»Ώβ€‹β€‹β€Œβ€β€‹β€Œβ€Œο»Ώβ€Œβ€‹β€Œβ€β€β€‹β€‹ο»Ώο»Ώβ€Œβ€Œο»Ώβ€‹β€‹β€Œβ€β€‹β€Œβ€Œβ€β€Œο»Ώβ€Œβ€β€Œβ€Œβ€Œβ€‹β€‹β€β€Œο»Ώβ€Œβ€Œβ€Œβ€β€β€Œβ€Œβ€ο»Ώβ€‹β€Œβ€β€Œβ€‹β€Œβ€β€Œβ€Œβ€Œο»Ώβ€‹β€β€‹β€β€Œβ€Œβ€‹ο»Ώβ€Œβ€Œβ€Œβ€‹β€‹β€β€Œβ€Œο»Ώο»Ώβ€Œβ€β€ο»Ώβ€Œβ€β€Œβ€Œβ€Œο»Ώβ€β€Œβ€‹β€β€Œβ€Œβ€‹ο»Ώβ€‹ο»Ώβ€Œβ€‹β€Œβ€‹β€‹β€β€Œβ€Œβ€‹ο»Ώβ€‹ο»Ώβ€Œβ€‹β€Œβ€‹β€‹β€β€Œβ€Œβ€‹ο»Ώβ€‹β€β€‹ο»Ώβ€‹β€β€Œβ€‹β€β€β€‹ο»Ώβ€‹β€‹β€‹ο»Ώβ€Œο»Ώβ€Œο»Ώβ€β€β€‹β€ο»Ώβ€Œβ€Œβ€β€β€Œβ€Œβ€Œβ€‹β€β€Œβ€β€‹β€β€Œβ€ο»Ώβ€Œβ€Œβ€β€β€Œβ€Œβ€Œβ€‹β€‹β€Œβ€Œβ€Œβ€‹β€‹β€β€Œβ€Œβ€‹ο»Ώβ€‹β€β€‹ο»Ώβ€‹β€β€‹β€β€Œβ€Œβ€‹ο»Ώβ€Œβ€Œβ€Œβ€‹β€Œβ€‹β€‹β€ο»Ώβ€β€Œο»Ώβ€‹β€β€Œβ€β€β€Œβ€Œβ€β€‹ο»Ώβ€Œβ€β€β€‹β€Œβ€Œβ€Œβ€‹β€Œβ€β€Œβ€Œβ€Œο»Ώβ€β€‹β€Œο»Ώβ€Œβ€‹β€‹β€β€Œβ€Œβ€‹ο»Ώβ€Œβ€Œβ€Œβ€‹β€‹β€β€Œβ€Œο»Ώο»Ώβ€Œβ€β€ο»Ώβ€Œβ€β€Œβ€Œβ€Œο»Ώβ€β€Œβ€‹β€β€Œβ€Œβ€‹ο»Ώβ€‹ο»Ώβ€Œβ€‹β€Œβ€‹β€‹β€β€Œβ€Œβ€‹ο»Ώβ€‹ο»Ώβ€Œβ€‹β€Œβ€‹β€‹β€β€Œβ€Œβ€‹ο»Ώβ€‹β€β€‹ο»Ώβ€‹β€β€Œβ€ο»Ώβ€‹β€Œβ€Œβ€‹β€Œβ€Œβ€β€β€β€‹ο»Ώβ€‹β€‹β€Œο»Ώβ€Œβ€‹β€Œο»Ώβ€‹β€Œβ€Œο»Ώβ€Œο»Ώβ€Œβ€Œβ€β€‹β€Œβ€ο»Ώβ€‹β€Œβ€β€‹β€Œβ€Œβ€‹β€Œο»Ώβ€Œβ€‹β€β€Œβ€‹β€β€Œβ€Œβ€‹ο»Ώβ€‹β€β€‹ο»Ώβ€‹β€β€‹β€β€Œβ€Œβ€‹ο»Ώβ€Œβ€Œβ€Œβ€‹β€Œβ€‹β€‹β€ο»Ώβ€β€Œβ€β€‹ο»Ώβ€Œβ€β€β€‹β€Œβ€β€β€Œβ€Œβ€ο»Ώβ€‹β€Œβ€β€Œβ€‹β€Œο»Ώβ€‹β€β€Œβ€β€Œβ€Œβ€Œβ€ο»Ώβ€β€‹β€β€Œβ€Œβ€‹ο»Ώβ€Œβ€Œβ€Œβ€‹β€‹β€β€Œβ€Œο»Ώο»Ώβ€Œβ€β€ο»Ώβ€Œβ€β€Œβ€Œβ€Œο»Ώβ€β€Œβ€‹β€β€Œβ€Œβ€‹ο»Ώβ€‹ο»Ώβ€Œβ€‹β€Œβ€‹β€‹β€β€Œβ€Œβ€‹ο»Ώβ€‹ο»Ώβ€Œβ€‹β€Œβ€‹β€‹β€β€Œβ€Œβ€‹ο»Ώβ€‹β€β€‹ο»Ώβ€‹β€β€Œβ€β€‹β€Œβ€Œβ€β€Œβ€‹β€Œβ€Œβ€β€Œβ€Œβ€‹ο»Ώβ€Œβ€Œβ€Œβ€‹ο»Ώβ€Œο»Ώβ€‹β€Œβ€Œβ€‹β€β€β€Œβ€ο»Ώβ€‹β€Œβ€Œβ€‹ο»Ώβ€Œβ€β€‹β€Œβ€Œο»Ώβ€Œβ€Œβ€‹ο»Ώβ€Œβ€Œβ€‹β€β€Œβ€Œβ€‹ο»Ώβ€‹β€β€‹ο»Ώβ€‹β€β€‹β€β€Œβ€Œβ€‹ο»Ώβ€Œβ€Œβ€Œβ€‹β€Œβ€‹β€‹β€ο»Ώβ€β€Œο»Ώβ€Œβ€‹β€Œβ€β€Œβ€Œβ€Œο»Ώβ€β€‹β€Œο»Ώβ€Œβ€‹β€‹β€β€Œβ€β€Œο»Ώβ€‹β€‹β€Œβ€β€Œβ€Œβ€Œο»Ώβ€‹β€β€Œο»Ώβ€‹ο»Ώβ€Œο»Ώβ€‹β€‹β€Œβ€β€Œβ€Œβ€Œβ€β€‹ο»Ώβ€Œο»Ώβ€Œβ€‹β€Œβ€β€β€Œβ€Œο»Ώβ€Œβ€β€Œβ€β€Œβ€Œβ€‹ο»Ώο»Ώβ€Œβ€Œο»Ώβ€‹β€‹β€Œο»Ώβ€Œβ€Œβ€Œβ€β€‹β€β€Œβ€ο»Ώβ€‹β€Œβ€β€β€Œβ€Œο»Ώβ€‹ο»Ώβ€Œβ€β€β€‹β€Œβ€β€Œβ€Œβ€Œβ€β€Œβ€‹β€‹β€β€‹β€β€Œο»Ώο»Ώβ€Œ extracted from part 7 is password-protected with the only clue being the file name. The file is begging to be brute-forced using only digits. This can be done with John the Ripper (or similar) password cracker:β€‹β€‹β€‹β€‹β€Œο»Ώβ€ο»Ώβ€‹β€β€‹β€β€Œβ€ο»Ώο»Ώβ€Œο»Ώβ€‹β€β€Œβ€β€β€Œβ€Œβ€β€Œο»Ώβ€Œβ€β€β€Œβ€Œβ€ο»Ώβ€β€‹β€β€‹β€β€‹ο»Ώβ€β€β€‹β€β€‹β€β€Œο»Ώβ€‹ο»Ώβ€Œβ€β€‹β€Œβ€Œβ€ο»Ώβ€β€Œβ€β€β€Œβ€Œο»Ώβ€Œβ€‹β€Œο»Ώβ€β€Œβ€‹β€ο»Ώβ€β€Œβ€β€β€Œβ€Œβ€ο»Ώο»Ώβ€‹β€β€‹β€β€‹β€ο»Ώβ€‹β€‹β€β€‹β€β€Œβ€β€β€‹β€Œο»Ώβ€‹β€β€Œβ€β€Œβ€Œβ€Œβ€β€Œβ€β€‹β€β€‹β€β€‹ο»Ώβ€β€β€‹β€β€‹β€β€Œβ€β€β€‹β€Œο»Ώβ€Œβ€‹β€Œο»Ώβ€Œβ€‹β€Œο»Ώβ€‹β€‹β€Œο»Ώβ€‹ο»Ώβ€‹ο»Ώβ€β€β€‹β€ο»Ώο»Ώβ€‹β€ο»Ώο»Ώβ€Œβ€β€β€Œβ€Œβ€ο»Ώβ€β€Œο»Ώβ€Œβ€‹β€Œβ€β€Œβ€Œβ€Œβ€ο»Ώβ€‹β€‹ο»Ώβ€Œβ€‹β€‹ο»Ώβ€Œο»Ώβ€‹ο»Ώβ€‹β€Œβ€‹β€ο»Ώβ€β€Œο»Ώβ€‹ο»Ώβ€Œβ€β€‹β€Œβ€Œβ€ο»Ώβ€β€Œβ€β€β€Œβ€Œο»Ώβ€Œβ€‹β€Œο»Ώβ€β€Œβ€‹β€ο»Ώβ€β€Œο»Ώβ€‹ο»Ώβ€Œο»Ώβ€Œβ€‹β€Œο»Ώβ€Œβ€Œβ€Œβ€β€Œβ€‹β€Œβ€β€β€Œβ€Œβ€ο»Ώο»Ώβ€‹β€ο»Ώο»Ώβ€Œβ€β€β€Œβ€Œβ€ο»Ώβ€β€Œο»Ώβ€Œβ€‹β€Œβ€β€Œβ€Œβ€Œβ€ο»Ώβ€β€Œο»Ώβ€Œβ€‹β€‹β€ο»Ώο»Ώβ€Œβ€β€Œβ€Œβ€Œβ€β€Œβ€‹β€Œβ€β€β€Œβ€Œο»Ώβ€Œβ€‹β€‹β€ο»Ώο»Ώβ€Œβ€ο»Ώβ€Œβ€Œβ€ο»Ώο»Ώβ€Œβ€β€Œβ€‹β€Œβ€β€Œβ€Œβ€‹ο»Ώο»Ώβ€Œβ€Œο»Ώβ€‹β€‹β€Œο»Ώβ€‹β€β€Œβ€β€Œβ€Œβ€Œο»Ώβ€‹ο»Ώβ€Œβ€β€Œβ€Œβ€Œβ€ο»Ώβ€β€Œο»Ώβ€Œβ€‹β€Œβ€β€‹β€Œβ€Œο»Ώβ€Œβ€‹β€Œβ€β€β€Œβ€Œβ€ο»Ώο»Ώβ€Œβ€ο»Ώβ€β€‹ο»Ώβ€ο»Ώβ€Œβ€β€β€Œβ€Œβ€β€Œβ€‹β€‹ο»Ώο»Ώβ€Œβ€Œβ€β€Œο»Ώβ€Œο»Ώβ€‹β€‹β€Œβ€β€ο»Ώβ€Œβ€Œβ€Œβ€β€Œβ€β€‹β€Œβ€Œο»Ώβ€Œβ€‹β€Œο»Ώβ€Œβ€Œβ€Œβ€β€Œβ€β€‹ο»Ώβ€Œβ€β€Œβ€Œβ€Œβ€Œβ€Œβ€ο»Ώβ€Œβ€Œβ€Œβ€‹β€Œβ€Œο»Ώβ€Œβ€β€Œο»Ώβ€Œβ€Œβ€Œβ€‹ο»Ώο»Ώβ€Œβ€ο»Ώβ€‹β€Œβ€β€Œβ€β€Œο»Ώβ€β€β€‹ο»Ώβ€Œβ€‹β€Œβ€ο»Ώβ€β€Œβ€‹β€Œο»Ώβ€Œβ€‹ο»Ώο»Ώβ€‹ο»Ώβ€ο»Ώβ€Œο»Ώβ€Œβ€‹β€Œο»Ώβ€β€Œβ€Œο»Ώβ€‹β€‹β€Œβ€β€Œβ€Œβ€‹ο»Ώο»Ώβ€Œβ€Œβ€β€‹β€β€Œβ€ο»Ώβ€‹β€Œβ€ο»Ώο»Ώβ€Œβ€β€Œο»Ώβ€‹ο»Ώβ€ο»Ώβ€Œο»Ώβ€‹β€‹β€Œβ€β€‹β€Œβ€Œο»Ώβ€Œβ€‹β€Œβ€β€β€‹β€‹ο»Ώο»Ώβ€Œβ€Œο»Ώβ€‹β€‹β€Œβ€β€‹β€Œβ€Œβ€β€Œο»Ώβ€Œβ€β€Œβ€Œβ€Œβ€‹β€‹β€β€Œο»Ώβ€Œβ€Œβ€Œβ€β€β€Œβ€Œβ€ο»Ώβ€‹β€Œβ€β€Œβ€‹β€Œβ€β€Œβ€Œβ€Œο»Ώβ€‹β€β€‹β€β€Œβ€Œβ€‹ο»Ώβ€Œβ€Œβ€Œβ€‹β€‹β€β€Œβ€Œο»Ώο»Ώβ€Œβ€β€ο»Ώβ€Œβ€β€Œβ€Œβ€Œο»Ώβ€β€Œβ€‹β€β€Œβ€Œβ€‹ο»Ώβ€‹ο»Ώβ€Œβ€‹β€Œβ€‹β€‹β€β€Œβ€Œβ€‹ο»Ώβ€‹ο»Ώβ€Œβ€‹β€Œβ€‹β€‹β€β€Œβ€Œβ€‹ο»Ώβ€‹β€β€‹ο»Ώβ€‹β€β€Œβ€‹β€β€β€‹ο»Ώβ€‹β€‹β€‹ο»Ώβ€Œο»Ώβ€Œο»Ώβ€β€β€‹β€ο»Ώβ€Œβ€Œβ€β€β€Œβ€Œβ€Œβ€‹β€β€Œβ€β€‹β€β€Œβ€ο»Ώβ€Œβ€Œβ€β€β€Œβ€Œβ€Œβ€‹β€‹β€Œβ€Œβ€Œβ€‹β€‹β€β€Œβ€Œβ€‹ο»Ώβ€‹β€β€‹ο»Ώβ€‹β€β€‹β€β€Œβ€Œβ€‹ο»Ώβ€Œβ€Œβ€Œβ€‹β€Œβ€‹β€‹β€ο»Ώβ€β€Œο»Ώβ€‹β€β€Œβ€β€β€Œβ€Œβ€β€‹ο»Ώβ€Œβ€β€β€‹β€Œβ€Œβ€Œβ€‹β€Œβ€β€Œβ€Œβ€Œο»Ώβ€β€‹β€Œο»Ώβ€Œβ€‹β€‹β€β€Œβ€Œβ€‹ο»Ώβ€Œβ€Œβ€Œβ€‹β€‹β€β€Œβ€Œο»Ώο»Ώβ€Œβ€β€ο»Ώβ€Œβ€β€Œβ€Œβ€Œο»Ώβ€β€Œβ€‹β€β€Œβ€Œβ€‹ο»Ώβ€‹ο»Ώβ€Œβ€‹β€Œβ€‹β€‹β€β€Œβ€Œβ€‹ο»Ώβ€‹ο»Ώβ€Œβ€‹β€Œβ€‹β€‹β€β€Œβ€Œβ€‹ο»Ώβ€‹β€β€‹ο»Ώβ€‹β€β€Œβ€ο»Ώβ€‹β€Œβ€Œβ€‹β€Œβ€Œβ€β€β€β€‹ο»Ώβ€‹β€‹β€Œο»Ώβ€Œβ€‹β€Œο»Ώβ€‹β€Œβ€Œο»Ώβ€Œο»Ώβ€Œβ€Œβ€β€‹β€Œβ€ο»Ώβ€‹β€Œβ€β€‹β€Œβ€Œβ€‹β€Œο»Ώβ€Œβ€‹β€β€Œβ€‹β€β€Œβ€Œβ€‹ο»Ώβ€‹β€β€‹ο»Ώβ€‹β€β€‹β€β€Œβ€Œβ€‹ο»Ώβ€Œβ€Œβ€Œβ€‹β€Œβ€‹β€‹β€ο»Ώβ€β€Œβ€β€‹ο»Ώβ€Œβ€β€β€‹β€Œβ€β€β€Œβ€Œβ€ο»Ώβ€‹β€Œβ€β€Œβ€‹β€Œο»Ώβ€‹β€β€Œβ€β€Œβ€Œβ€Œβ€ο»Ώβ€β€‹β€β€Œβ€Œβ€‹ο»Ώβ€Œβ€Œβ€Œβ€‹β€‹β€β€Œβ€Œο»Ώο»Ώβ€Œβ€β€ο»Ώβ€Œβ€β€Œβ€Œβ€Œο»Ώβ€β€Œβ€‹β€β€Œβ€Œβ€‹ο»Ώβ€‹ο»Ώβ€Œβ€‹β€Œβ€‹β€‹β€β€Œβ€Œβ€‹ο»Ώβ€‹ο»Ώβ€Œβ€‹β€Œβ€‹β€‹β€β€Œβ€Œβ€‹ο»Ώβ€‹β€β€‹ο»Ώβ€‹β€β€Œβ€‹β€‹β€Œβ€Œβ€β€‹β€Œβ€‹ο»Ώβ€‹ο»Ώβ€Œβ€Œβ€‹β€β€Œβ€β€β€β€Œβ€β€Œβ€‹β€Œο»Ώβ€‹β€‹β€Œβ€ο»Ώβ€β€Œβ€ο»Ώο»Ώβ€Œο»Ώβ€Œο»Ώβ€Œβ€Œβ€Œβ€‹β€Œβ€β€Œο»Ώβ€‹β€β€Œβ€Œβ€‹ο»Ώβ€‹β€β€‹ο»Ώβ€‹β€β€‹β€β€Œβ€Œβ€‹ο»Ώβ€Œβ€Œβ€Œβ€‹β€Œβ€‹β€‹β€ο»Ώβ€β€Œο»Ώβ€Œβ€‹β€Œβ€β€Œβ€Œβ€Œο»Ώβ€β€‹β€Œο»Ώβ€Œβ€‹β€‹ο»Ώο»Ώο»Ώβ€Œβ€β€‹β€β€Œβ€β€‹β€Œβ€Œο»Ώβ€‹ο»Ώβ€Œβ€β€Œβ€Œβ€Œβ€Œβ€Œβ€Œβ€Œο»Ώβ€‹β€β€Œβ€ο»Ώβ€‹β€‹ο»Ώο»Ώβ€Œβ€Œβ€β€β€‹β€Œο»Ώβ€Œβ€‹β€Œο»Ώβ€Œβ€‹β€Œο»Ώβ€‹β€‹β€Œο»Ώβ€‹ο»Ώβ€‹β€β€Œβ€Œβ€‹ο»Ώβ€‹ο»Ώβ€Œβ€‹β€‹β€Œβ€‹β€β€Œβ€Œβ€‹ο»Ώβ€‹β€β€Œβ€‹β€Œβ€β€‹β€β€Œβ€Œβ€‹ο»Ώβ€‹β€β€Œβ€‹β€Œβ€β€Œβ€β€β€Œβ€Œβ€ο»Ώβ€β€Œο»Ώβ€Œβ€‹β€Œβ€β€Œβ€Œβ€Œβ€ο»Ώβ€‹β€‹ο»Ώβ€Œβ€‹β€‹ο»Ώβ€Œο»Ώβ€‹ο»Ώβ€‹β€Œβ€‹β€ο»Ώβ€β€Œο»Ώβ€‹ο»Ώβ€Œβ€β€‹β€Œβ€Œβ€ο»Ώβ€β€Œβ€β€β€Œβ€Œο»Ώβ€Œβ€‹β€Œο»Ώβ€β€Œβ€‹β€ο»Ώβ€β€Œο»Ώβ€‹ο»Ώβ€Œο»Ώβ€Œβ€‹β€Œο»Ώβ€Œβ€Œβ€Œβ€β€Œβ€‹β€Œβ€β€β€Œβ€Œβ€ο»Ώο»Ώβ€‹β€β€Œβ€β€Œβ€β€β€Œβ€Œβ€β€Œβ€‹β€‹ο»Ώο»Ώβ€Œβ€Œβ€β€Œο»Ώβ€Œο»Ώβ€‹β€‹β€Œβ€β€ο»Ώβ€Œβ€Œβ€Œβ€β€Œβ€β€‹β€Œβ€Œο»Ώβ€Œβ€‹β€Œο»Ώβ€Œβ€Œβ€Œβ€β€Œβ€β€‹ο»Ώβ€Œβ€β€Œβ€Œβ€Œβ€Œβ€Œβ€ο»Ώβ€Œβ€Œβ€Œβ€‹β€Œβ€Œο»Ώβ€Œβ€β€Œο»Ώβ€Œβ€Œβ€Œβ€‹ο»Ώο»Ώβ€Œβ€ο»Ώβ€‹β€Œβ€β€Œβ€β€Œο»Ώβ€β€β€‹ο»Ώβ€Œβ€‹β€Œβ€ο»Ώβ€β€Œβ€‹β€Œο»Ώβ€Œβ€‹ο»Ώο»Ώβ€‹β€β€Œβ€β€Œο»Ώβ€Œβ€‹β€Œο»Ώβ€β€Œβ€Œο»Ώβ€‹β€‹β€Œβ€β€Œβ€Œβ€‹ο»Ώο»Ώβ€Œβ€Œβ€β€‹β€β€Œβ€ο»Ώβ€‹β€Œβ€ο»Ώο»Ώβ€Œβ€β€Œο»Ώβ€‹β€β€Œβ€β€Œο»Ώβ€‹β€‹β€Œβ€β€‹β€Œβ€Œο»Ώβ€Œβ€‹β€Œβ€β€β€‹β€‹ο»Ώο»Ώβ€Œβ€Œο»Ώβ€‹β€‹β€Œβ€β€‹β€Œβ€Œβ€β€Œο»Ώβ€Œβ€β€Œβ€Œβ€Œβ€‹β€‹β€β€Œο»Ώβ€Œβ€Œβ€Œβ€β€β€Œβ€Œβ€ο»Ώβ€‹β€Œβ€β€Œβ€‹β€Œβ€β€Œβ€Œβ€Œο»Ώβ€‹β€β€‹β€β€Œβ€Œβ€‹ο»Ώβ€Œβ€Œβ€Œβ€‹β€‹β€β€Œβ€Œο»Ώο»Ώβ€Œβ€β€ο»Ώβ€Œβ€β€Œβ€Œβ€Œο»Ώβ€β€Œβ€‹β€β€Œβ€Œβ€‹ο»Ώβ€‹ο»Ώβ€Œβ€‹β€Œβ€‹β€‹β€β€Œβ€Œβ€‹ο»Ώβ€‹ο»Ώβ€Œβ€‹β€Œβ€‹β€‹β€β€Œβ€Œβ€‹ο»Ώβ€‹β€β€‹ο»Ώβ€‹β€β€Œβ€‹β€β€β€‹ο»Ώβ€‹β€‹β€‹ο»Ώβ€Œο»Ώβ€Œο»Ώβ€β€β€‹β€ο»Ώβ€Œβ€Œβ€β€β€Œβ€Œβ€Œβ€‹β€β€Œβ€β€‹β€β€Œβ€ο»Ώβ€Œβ€Œβ€β€β€Œβ€Œβ€Œβ€‹β€‹β€Œβ€Œβ€Œβ€‹β€‹β€β€Œβ€Œβ€‹ο»Ώβ€‹β€β€‹ο»Ώβ€‹β€β€‹β€β€Œβ€Œβ€‹ο»Ώβ€Œβ€Œβ€Œβ€‹β€Œβ€‹β€‹β€ο»Ώβ€β€Œο»Ώβ€‹β€β€Œβ€β€β€Œβ€Œβ€β€‹ο»Ώβ€Œβ€β€β€‹β€Œβ€Œβ€Œβ€‹β€Œβ€β€Œβ€Œβ€Œο»Ώβ€β€‹β€Œο»Ώβ€Œβ€‹β€‹β€β€Œβ€Œβ€‹ο»Ώβ€Œβ€Œβ€Œβ€‹β€‹β€β€Œβ€Œο»Ώο»Ώβ€Œβ€β€ο»Ώβ€Œβ€β€Œβ€Œβ€Œο»Ώβ€β€Œβ€‹β€β€Œβ€Œβ€‹ο»Ώβ€‹ο»Ώβ€Œβ€‹β€Œβ€‹β€‹β€β€Œβ€Œβ€‹ο»Ώβ€‹ο»Ώβ€Œβ€‹β€Œβ€‹β€‹β€β€Œβ€Œβ€‹ο»Ώβ€‹β€β€‹ο»Ώβ€‹β€β€Œβ€ο»Ώβ€‹β€Œβ€Œβ€‹β€Œβ€Œβ€β€β€β€‹ο»Ώβ€‹β€‹β€Œο»Ώβ€Œβ€‹β€Œο»Ώβ€‹β€Œβ€Œο»Ώβ€Œο»Ώβ€Œβ€Œβ€β€‹β€Œβ€ο»Ώβ€‹β€Œβ€β€‹β€Œβ€Œβ€‹β€Œο»Ώβ€Œβ€‹β€β€Œβ€‹β€β€Œβ€Œβ€‹ο»Ώβ€‹β€β€‹ο»Ώβ€‹β€β€‹β€β€Œβ€Œβ€‹ο»Ώβ€Œβ€Œβ€Œβ€‹β€Œβ€‹β€‹β€ο»Ώβ€β€Œβ€β€‹ο»Ώβ€Œβ€β€β€‹β€Œβ€β€β€Œβ€Œβ€ο»Ώβ€‹β€Œβ€β€Œβ€‹β€Œο»Ώβ€‹β€β€Œβ€β€Œβ€Œβ€Œβ€ο»Ώβ€β€‹β€β€Œβ€Œβ€‹ο»Ώβ€Œβ€Œβ€Œβ€‹β€‹β€β€Œβ€Œο»Ώο»Ώβ€Œβ€β€ο»Ώβ€Œβ€β€Œβ€Œβ€Œο»Ώβ€β€Œβ€‹β€β€Œβ€Œβ€‹ο»Ώβ€‹ο»Ώβ€Œβ€‹β€Œβ€‹β€‹β€β€Œβ€Œβ€‹ο»Ώβ€‹ο»Ώβ€Œβ€‹β€Œβ€‹β€‹β€β€Œβ€Œβ€‹ο»Ώβ€‹β€β€‹ο»Ώβ€‹β€β€Œβ€‹β€‹β€Œβ€Œβ€β€‹β€Œβ€‹ο»Ώβ€‹ο»Ώβ€Œβ€Œβ€‹β€β€Œβ€β€β€β€Œβ€β€Œβ€‹β€Œο»Ώβ€‹β€‹β€Œβ€ο»Ώβ€β€Œβ€ο»Ώο»Ώβ€Œο»Ώβ€Œο»Ώβ€Œβ€Œβ€Œβ€‹β€Œβ€β€Œο»Ώβ€‹β€β€Œβ€Œβ€‹ο»Ώβ€‹β€β€‹ο»Ώβ€‹β€β€‹β€β€Œβ€Œβ€‹ο»Ώβ€Œβ€Œβ€Œβ€‹β€Œβ€‹β€‹β€ο»Ώβ€β€Œο»Ώβ€Œβ€‹β€Œβ€β€Œβ€Œβ€Œο»Ώβ€β€‹β€Œο»Ώβ€Œβ€‹β€‹β€β€Œβ€β€Œο»Ώβ€‹β€‹β€Œβ€β€Œβ€Œβ€Œο»Ώβ€‹β€β€Œο»Ώβ€‹ο»Ώβ€Œο»Ώβ€‹β€‹β€Œβ€β€Œβ€Œβ€Œβ€β€‹ο»Ώβ€Œο»Ώβ€Œβ€‹β€Œβ€β€β€Œβ€Œο»Ώβ€Œβ€β€Œβ€β€Œβ€Œβ€‹ο»Ώο»Ώβ€Œβ€Œο»Ώβ€‹β€‹β€Œο»Ώβ€Œβ€Œβ€Œβ€β€‹β€β€Œβ€ο»Ώβ€‹β€Œβ€β€β€Œβ€Œο»Ώβ€‹ο»Ώβ€Œβ€β€β€‹β€Œβ€β€Œβ€Œβ€Œβ€β€Œβ€‹β€‹β€β€‹β€β€Œο»Ώο»Ώβ€Œ

<span id="bf83" class="dh yq gq gr yj b be yr ys ab yt">$ zip2john brut3_m3_pl5_d1g1tz_0nly.zip > hash.txt</span><span class="dh yq gq gr yj b be yu yv yw yx yy ys ab yt">$ john --incremental=digits hash.txt
Using default input encoding: UTF-8
Loaded 1 password hash (PKZIP [32/64])
Will run 12 OpenMP threads
Press 'q' or Ctrl-C to abort, almost any other key for status
72339853041 (brut3_m3_pl5_d1g1tz_0nly.zip/f1nd_th3_cyb0rg_tr34sur3)
1g 0:02:39:04 DONE (2020-07-30 02:21) 0.000104g/s 22967Kp/s 22967Kc/s 22967KC/s 72339894832..72339834956
Use the "--show" option to display all of the cracked passwords reliably
Session completed</span>β€‹β€‹β€‹β€‹β€Œο»Ώβ€ο»Ώβ€‹β€β€‹β€β€Œβ€ο»Ώο»Ώβ€Œο»Ώβ€‹β€β€Œβ€β€β€Œβ€Œβ€β€Œο»Ώβ€Œβ€β€β€Œβ€Œβ€ο»Ώβ€β€‹β€β€‹β€β€‹ο»Ώβ€β€β€‹β€β€‹β€β€Œο»Ώβ€‹ο»Ώβ€Œβ€β€‹β€Œβ€Œβ€ο»Ώβ€β€Œβ€β€β€Œβ€Œο»Ώβ€Œβ€‹β€Œο»Ώβ€β€Œβ€‹β€ο»Ώβ€β€Œβ€β€β€Œβ€Œβ€ο»Ώο»Ώβ€‹β€β€‹β€β€‹β€ο»Ώβ€‹β€‹β€β€‹β€β€Œβ€β€β€‹β€Œο»Ώβ€‹β€β€Œβ€β€Œβ€Œβ€Œβ€β€Œβ€β€‹β€β€‹β€β€‹ο»Ώβ€β€β€‹β€β€‹β€β€Œβ€β€β€‹β€Œο»Ώβ€Œβ€‹β€Œο»Ώβ€Œβ€‹β€Œο»Ώβ€‹β€‹β€Œο»Ώβ€‹ο»Ώβ€‹ο»Ώβ€β€β€‹β€ο»Ώο»Ώβ€‹β€ο»Ώο»Ώβ€Œβ€β€β€Œβ€Œβ€ο»Ώβ€β€Œο»Ώβ€Œβ€‹β€Œβ€β€Œβ€Œβ€Œβ€ο»Ώβ€‹β€‹ο»Ώβ€Œβ€‹β€‹ο»Ώβ€Œο»Ώβ€‹ο»Ώβ€‹β€Œβ€‹β€ο»Ώβ€β€Œο»Ώβ€‹ο»Ώβ€Œβ€β€‹β€Œβ€Œβ€ο»Ώβ€β€Œβ€β€β€Œβ€Œο»Ώβ€Œβ€‹β€Œο»Ώβ€β€Œβ€‹β€ο»Ώβ€β€Œο»Ώβ€‹ο»Ώβ€Œο»Ώβ€Œβ€‹β€Œο»Ώβ€Œβ€Œβ€Œβ€β€Œβ€‹β€Œβ€β€β€Œβ€Œβ€ο»Ώο»Ώβ€‹β€ο»Ώο»Ώβ€Œβ€β€β€Œβ€Œβ€ο»Ώβ€β€Œο»Ώβ€Œβ€‹β€Œβ€β€Œβ€Œβ€Œβ€ο»Ώβ€β€Œο»Ώβ€Œβ€‹β€‹β€ο»Ώο»Ώβ€Œβ€β€Œβ€Œβ€Œβ€β€Œβ€‹β€Œβ€β€β€Œβ€Œο»Ώβ€Œβ€‹β€‹β€ο»Ώο»Ώβ€Œβ€ο»Ώβ€Œβ€Œβ€ο»Ώο»Ώβ€Œβ€β€Œβ€‹β€Œβ€β€Œβ€Œβ€‹ο»Ώο»Ώβ€Œβ€Œο»Ώβ€‹β€‹β€Œο»Ώβ€‹β€β€Œβ€β€Œβ€Œβ€Œο»Ώβ€‹ο»Ώβ€Œβ€β€Œβ€Œβ€Œβ€ο»Ώβ€β€Œο»Ώβ€Œβ€‹β€Œβ€β€‹β€Œβ€Œο»Ώβ€Œβ€‹β€Œβ€β€β€Œβ€Œβ€ο»Ώο»Ώβ€Œβ€ο»Ώβ€β€‹ο»Ώβ€ο»Ώβ€Œβ€β€β€Œβ€Œβ€β€Œβ€‹β€‹ο»Ώο»Ώβ€Œβ€Œβ€β€Œο»Ώβ€Œο»Ώβ€‹β€‹β€Œβ€β€ο»Ώβ€Œβ€Œβ€Œβ€β€Œβ€β€‹β€Œβ€Œο»Ώβ€Œβ€‹β€Œο»Ώβ€Œβ€Œβ€Œβ€β€Œβ€β€‹ο»Ώβ€Œβ€β€Œβ€Œβ€Œβ€Œβ€Œβ€ο»Ώβ€Œβ€Œβ€Œβ€‹β€Œβ€Œο»Ώβ€Œβ€β€Œο»Ώβ€Œβ€Œβ€Œβ€‹ο»Ώο»Ώβ€Œβ€ο»Ώβ€‹β€Œβ€β€Œβ€β€Œο»Ώβ€β€β€‹ο»Ώβ€Œβ€‹β€Œβ€ο»Ώβ€β€Œβ€‹β€Œο»Ώβ€Œβ€‹ο»Ώο»Ώβ€‹ο»Ώβ€ο»Ώβ€Œο»Ώβ€Œβ€‹β€Œο»Ώβ€β€Œβ€Œο»Ώβ€‹β€‹β€Œβ€β€Œβ€Œβ€‹ο»Ώο»Ώβ€Œβ€Œβ€β€‹β€β€Œβ€ο»Ώβ€‹β€Œβ€ο»Ώο»Ώβ€Œβ€β€Œο»Ώβ€‹ο»Ώβ€ο»Ώβ€Œο»Ώβ€‹β€‹β€Œβ€β€‹β€Œβ€Œο»Ώβ€Œβ€‹β€Œβ€β€β€‹β€‹ο»Ώο»Ώβ€Œβ€Œο»Ώβ€‹β€‹β€Œβ€β€‹β€Œβ€Œβ€β€Œο»Ώβ€Œβ€β€Œβ€Œβ€Œβ€‹β€‹β€β€Œο»Ώβ€Œβ€Œβ€Œβ€β€β€Œβ€Œβ€ο»Ώβ€‹β€Œβ€β€Œβ€‹β€Œβ€β€Œβ€Œβ€Œο»Ώβ€‹β€β€‹β€β€Œβ€Œβ€‹ο»Ώβ€Œβ€Œβ€Œβ€‹β€‹β€β€Œβ€Œο»Ώο»Ώβ€Œβ€β€ο»Ώβ€Œβ€β€Œβ€Œβ€Œο»Ώβ€β€Œβ€‹β€β€Œβ€Œβ€‹ο»Ώβ€‹ο»Ώβ€Œβ€‹β€Œβ€‹β€‹β€β€Œβ€Œβ€‹ο»Ώβ€‹ο»Ώβ€Œβ€‹β€Œβ€‹β€‹β€β€Œβ€Œβ€‹ο»Ώβ€‹β€β€‹ο»Ώβ€‹β€β€Œβ€‹β€β€β€‹ο»Ώβ€‹β€‹β€‹ο»Ώβ€Œο»Ώβ€Œο»Ώβ€β€β€‹β€ο»Ώβ€Œβ€Œβ€β€β€Œβ€Œβ€Œβ€‹β€β€Œβ€β€‹β€β€Œβ€ο»Ώβ€Œβ€Œβ€β€β€Œβ€Œβ€Œβ€‹β€‹β€Œβ€Œβ€Œβ€‹β€‹β€β€Œβ€Œβ€‹ο»Ώβ€‹β€β€‹ο»Ώβ€‹β€β€‹β€β€Œβ€Œβ€‹ο»Ώβ€Œβ€Œβ€Œβ€‹β€Œβ€‹β€‹β€ο»Ώβ€β€Œο»Ώβ€‹β€β€Œβ€β€β€Œβ€Œβ€β€‹ο»Ώβ€Œβ€β€β€‹β€Œβ€Œβ€Œβ€‹β€Œβ€β€Œβ€Œβ€Œο»Ώβ€β€‹β€Œο»Ώβ€Œβ€‹β€‹β€β€Œβ€Œβ€‹ο»Ώβ€Œβ€Œβ€Œβ€‹β€‹β€β€Œβ€Œο»Ώο»Ώβ€Œβ€β€ο»Ώβ€Œβ€β€Œβ€Œβ€Œο»Ώβ€β€Œβ€‹β€β€Œβ€Œβ€‹ο»Ώβ€‹ο»Ώβ€Œβ€‹β€Œβ€‹β€‹β€β€Œβ€Œβ€‹ο»Ώβ€‹ο»Ώβ€Œβ€‹β€Œβ€‹β€‹β€β€Œβ€Œβ€‹ο»Ώβ€‹β€β€‹ο»Ώβ€‹β€β€Œβ€‹β€β€β€Œβ€β€Œβ€β€‹ο»Ώβ€β€Œβ€Œβ€‹β€β€β€Œο»Ώβ€β€‹β€‹ο»Ώβ€‹β€Œβ€Œβ€Œβ€‹β€β€Œβ€Œο»Ώο»Ώβ€Œβ€Œβ€β€β€Œβ€Œβ€β€‹β€Œβ€β€β€β€‹β€ο»Ώβ€Œβ€‹β€β€Œβ€Œβ€‹ο»Ώβ€‹β€β€‹ο»Ώβ€‹β€β€‹β€β€Œβ€Œβ€‹ο»Ώβ€Œβ€Œβ€Œβ€‹β€Œβ€‹β€‹β€ο»Ώβ€β€Œβ€β€‹ο»Ώβ€Œβ€β€β€‹β€Œβ€β€β€Œβ€Œβ€ο»Ώβ€‹β€Œβ€β€Œβ€‹β€Œο»Ώβ€‹β€β€Œβ€β€Œβ€Œβ€Œβ€ο»Ώβ€β€‹β€β€Œβ€Œβ€‹ο»Ώβ€Œβ€Œβ€Œβ€‹β€‹β€β€Œβ€Œο»Ώο»Ώβ€Œβ€β€ο»Ώβ€Œβ€β€Œβ€Œβ€Œο»Ώβ€β€Œβ€‹β€β€Œβ€Œβ€‹ο»Ώβ€‹ο»Ώβ€Œβ€‹β€Œβ€‹β€‹β€β€Œβ€Œβ€‹ο»Ώβ€‹ο»Ώβ€Œβ€‹β€Œβ€‹β€‹β€β€Œβ€Œβ€‹ο»Ώβ€‹β€β€‹ο»Ώβ€‹β€β€Œο»Ώβ€Œβ€β€‹ο»Ώβ€Œβ€Œβ€Œβ€β€‹ο»Ώβ€Œβ€β€β€‹β€Œβ€Œβ€Œβ€‹β€Œβ€Œβ€β€β€Œβ€‹ο»Ώβ€Œβ€Œβ€‹β€Œβ€‹β€Œο»Ώβ€β€Œβ€Œβ€Œβ€β€Œβ€Œβ€‹β€ο»Ώβ€Œβ€Œβ€‹β€β€‹β€β€Œβ€Œβ€‹ο»Ώβ€‹β€β€‹ο»Ώβ€‹β€β€‹β€β€Œβ€Œβ€‹ο»Ώβ€Œβ€Œβ€Œβ€‹β€Œβ€‹β€‹β€ο»Ώβ€β€Œο»Ώβ€Œβ€‹β€Œβ€β€Œβ€Œβ€Œο»Ώβ€β€‹β€Œο»Ώβ€Œβ€‹β€‹ο»Ώο»Ώο»Ώβ€Œβ€β€‹β€β€Œβ€β€‹β€Œβ€Œο»Ώβ€‹ο»Ώβ€Œβ€β€Œβ€Œβ€Œβ€Œβ€Œβ€Œβ€Œο»Ώβ€‹β€β€Œβ€ο»Ώβ€‹β€‹ο»Ώο»Ώβ€Œβ€Œβ€β€β€‹β€Œο»Ώβ€Œβ€‹β€Œο»Ώβ€Œβ€‹β€Œο»Ώβ€‹β€‹β€Œο»Ώβ€‹ο»Ώβ€‹β€β€Œβ€Œβ€‹ο»Ώβ€‹ο»Ώβ€Œβ€‹β€‹β€Œβ€‹β€β€Œβ€Œβ€‹ο»Ώβ€‹β€β€Œβ€‹β€Œβ€β€‹β€β€Œβ€Œβ€‹ο»Ώβ€‹β€β€Œβ€‹β€Œβ€β€Œβ€β€β€Œβ€Œβ€ο»Ώβ€β€Œο»Ώβ€Œβ€‹β€Œβ€β€Œβ€Œβ€Œβ€ο»Ώβ€‹β€‹ο»Ώβ€Œβ€‹β€‹ο»Ώβ€Œο»Ώβ€‹ο»Ώβ€‹β€Œβ€‹β€ο»Ώβ€β€Œο»Ώβ€‹ο»Ώβ€Œβ€β€‹β€Œβ€Œβ€ο»Ώβ€β€Œβ€β€β€Œβ€Œο»Ώβ€Œβ€‹β€Œο»Ώβ€β€Œβ€‹β€ο»Ώβ€β€Œο»Ώβ€‹ο»Ώβ€Œο»Ώβ€Œβ€‹β€Œο»Ώβ€Œβ€Œβ€Œβ€β€Œβ€‹β€Œβ€β€β€Œβ€Œβ€ο»Ώο»Ώβ€‹β€β€Œβ€β€Œβ€β€β€Œβ€Œβ€β€Œβ€‹β€‹ο»Ώο»Ώβ€Œβ€Œβ€β€Œο»Ώβ€Œο»Ώβ€‹β€‹β€Œβ€β€ο»Ώβ€Œβ€Œβ€Œβ€β€Œβ€β€‹β€Œβ€Œο»Ώβ€Œβ€‹β€Œο»Ώβ€Œβ€Œβ€Œβ€β€Œβ€β€‹ο»Ώβ€Œβ€β€Œβ€Œβ€Œβ€Œβ€Œβ€ο»Ώβ€Œβ€Œβ€Œβ€‹β€Œβ€Œο»Ώβ€Œβ€β€Œο»Ώβ€Œβ€Œβ€Œβ€‹ο»Ώο»Ώβ€Œβ€ο»Ώβ€‹β€Œβ€β€Œβ€β€Œο»Ώβ€β€β€‹ο»Ώβ€Œβ€‹β€Œβ€ο»Ώβ€β€Œβ€‹β€Œο»Ώβ€Œβ€‹ο»Ώο»Ώβ€‹β€β€Œβ€β€Œο»Ώβ€Œβ€‹β€Œο»Ώβ€β€Œβ€Œο»Ώβ€‹β€‹β€Œβ€β€Œβ€Œβ€‹ο»Ώο»Ώβ€Œβ€Œβ€β€‹β€β€Œβ€ο»Ώβ€‹β€Œβ€ο»Ώο»Ώβ€Œβ€β€Œο»Ώβ€‹β€β€Œβ€β€Œο»Ώβ€‹β€‹β€Œβ€β€‹β€Œβ€Œο»Ώβ€Œβ€‹β€Œβ€β€β€‹β€‹ο»Ώο»Ώβ€Œβ€Œο»Ώβ€‹β€‹β€Œβ€β€‹β€Œβ€Œβ€β€Œο»Ώβ€Œβ€β€Œβ€Œβ€Œβ€‹β€‹β€β€Œο»Ώβ€Œβ€Œβ€Œβ€β€β€Œβ€Œβ€ο»Ώβ€‹β€Œβ€β€Œβ€‹β€Œβ€β€Œβ€Œβ€Œο»Ώβ€‹β€β€‹β€β€Œβ€Œβ€‹ο»Ώβ€Œβ€Œβ€Œβ€‹β€‹β€β€Œβ€Œο»Ώο»Ώβ€Œβ€β€ο»Ώβ€Œβ€β€Œβ€Œβ€Œο»Ώβ€β€Œβ€‹β€β€Œβ€Œβ€‹ο»Ώβ€‹ο»Ώβ€Œβ€‹β€Œβ€‹β€‹β€β€Œβ€Œβ€‹ο»Ώβ€‹ο»Ώβ€Œβ€‹β€Œβ€‹β€‹β€β€Œβ€Œβ€‹ο»Ώβ€‹β€β€‹ο»Ώβ€‹β€β€Œβ€‹β€β€β€‹ο»Ώβ€‹β€‹β€‹ο»Ώβ€Œο»Ώβ€Œο»Ώβ€β€β€‹β€ο»Ώβ€Œβ€Œβ€β€β€Œβ€Œβ€Œβ€‹β€β€Œβ€β€‹β€β€Œβ€ο»Ώβ€Œβ€Œβ€β€β€Œβ€Œβ€Œβ€‹β€‹β€Œβ€Œβ€Œβ€‹β€‹β€β€Œβ€Œβ€‹ο»Ώβ€‹β€β€‹ο»Ώβ€‹β€β€‹β€β€Œβ€Œβ€‹ο»Ώβ€Œβ€Œβ€Œβ€‹β€Œβ€‹β€‹β€ο»Ώβ€β€Œο»Ώβ€‹β€β€Œβ€β€β€Œβ€Œβ€β€‹ο»Ώβ€Œβ€β€β€‹β€Œβ€Œβ€Œβ€‹β€Œβ€β€Œβ€Œβ€Œο»Ώβ€β€‹β€Œο»Ώβ€Œβ€‹β€‹β€β€Œβ€Œβ€‹ο»Ώβ€Œβ€Œβ€Œβ€‹β€‹β€β€Œβ€Œο»Ώο»Ώβ€Œβ€β€ο»Ώβ€Œβ€β€Œβ€Œβ€Œο»Ώβ€β€Œβ€‹β€β€Œβ€Œβ€‹ο»Ώβ€‹ο»Ώβ€Œβ€‹β€Œβ€‹β€‹β€β€Œβ€Œβ€‹ο»Ώβ€‹ο»Ώβ€Œβ€‹β€Œβ€‹β€‹β€β€Œβ€Œβ€‹ο»Ώβ€‹β€β€‹ο»Ώβ€‹β€β€Œβ€‹β€β€β€Œβ€β€Œβ€β€‹ο»Ώβ€β€Œβ€Œβ€‹β€β€β€Œο»Ώβ€β€‹β€‹ο»Ώβ€‹β€Œβ€Œβ€Œβ€‹β€β€Œβ€Œο»Ώο»Ώβ€Œβ€Œβ€β€β€Œβ€Œβ€β€‹β€Œβ€β€β€β€‹β€ο»Ώβ€Œβ€‹β€β€Œβ€Œβ€‹ο»Ώβ€‹β€β€‹ο»Ώβ€‹β€β€‹β€β€Œβ€Œβ€‹ο»Ώβ€Œβ€Œβ€Œβ€‹β€Œβ€‹β€‹β€ο»Ώβ€β€Œβ€β€‹ο»Ώβ€Œβ€β€β€‹β€Œβ€β€β€Œβ€Œβ€ο»Ώβ€‹β€Œβ€β€Œβ€‹β€Œο»Ώβ€‹β€β€Œβ€β€Œβ€Œβ€Œβ€ο»Ώβ€β€‹β€β€Œβ€Œβ€‹ο»Ώβ€Œβ€Œβ€Œβ€‹β€‹β€β€Œβ€Œο»Ώο»Ώβ€Œβ€β€ο»Ώβ€Œβ€β€Œβ€Œβ€Œο»Ώβ€β€Œβ€‹β€β€Œβ€Œβ€‹ο»Ώβ€‹ο»Ώβ€Œβ€‹β€Œβ€‹β€‹β€β€Œβ€Œβ€‹ο»Ώβ€‹ο»Ώβ€Œβ€‹β€Œβ€‹β€‹β€β€Œβ€Œβ€‹ο»Ώβ€‹β€β€‹ο»Ώβ€‹β€β€Œο»Ώβ€Œβ€β€‹ο»Ώβ€Œβ€Œβ€Œβ€β€‹ο»Ώβ€Œβ€β€β€‹β€Œβ€Œβ€Œβ€‹β€Œβ€Œβ€β€β€Œβ€‹ο»Ώβ€Œβ€Œβ€‹β€Œβ€‹β€Œο»Ώβ€β€Œβ€Œβ€Œβ€β€Œβ€Œβ€‹β€ο»Ώβ€Œβ€Œβ€‹β€β€‹β€β€Œβ€Œβ€‹ο»Ώβ€‹β€β€‹ο»Ώβ€‹β€β€‹β€β€Œβ€Œβ€‹ο»Ώβ€Œβ€Œβ€Œβ€‹β€Œβ€‹β€‹β€ο»Ώβ€β€Œο»Ώβ€Œβ€‹β€Œβ€β€Œβ€Œβ€Œο»Ώβ€β€‹β€Œο»Ώβ€Œβ€‹β€‹β€β€Œβ€β€Œο»Ώβ€‹β€‹β€Œβ€β€Œβ€Œβ€Œο»Ώβ€‹β€β€Œο»Ώβ€‹ο»Ώβ€Œο»Ώβ€‹β€‹β€Œβ€β€Œβ€Œβ€Œβ€β€‹ο»Ώβ€Œο»Ώβ€Œβ€‹β€Œβ€β€β€Œβ€Œο»Ώβ€Œβ€β€Œβ€β€Œβ€Œβ€‹ο»Ώο»Ώβ€Œβ€Œο»Ώβ€‹β€‹β€Œο»Ώβ€Œβ€Œβ€Œβ€β€‹β€β€Œβ€ο»Ώβ€‹β€Œβ€β€β€Œβ€Œο»Ώβ€‹ο»Ώβ€Œβ€β€β€‹β€Œβ€β€Œβ€Œβ€Œβ€β€Œβ€‹β€‹β€β€‹β€β€Œο»Ώο»Ώβ€Œ

The password for the zip file once cracked is discovered to be, β€‹β€‹β€‹β€‹β€Œο»Ώβ€ο»Ώβ€‹β€β€‹β€β€Œβ€ο»Ώο»Ώβ€Œο»Ώβ€‹β€β€Œβ€β€β€Œβ€Œβ€β€Œο»Ώβ€Œβ€β€β€Œβ€Œβ€ο»Ώβ€β€‹β€β€‹β€β€‹ο»Ώβ€β€β€‹β€β€‹β€β€Œο»Ώβ€‹ο»Ώβ€Œβ€β€‹β€Œβ€Œβ€ο»Ώβ€β€Œβ€β€β€Œβ€Œο»Ώβ€Œβ€‹β€Œο»Ώβ€β€Œβ€‹β€ο»Ώβ€β€Œβ€β€β€Œβ€Œβ€ο»Ώο»Ώβ€‹β€β€‹β€β€‹β€ο»Ώβ€‹β€‹β€β€‹β€β€Œβ€β€β€‹β€Œο»Ώβ€‹β€β€Œβ€β€Œβ€Œβ€Œβ€β€Œβ€β€‹β€β€‹β€β€‹ο»Ώβ€β€β€‹β€β€‹β€β€Œβ€β€β€‹β€Œο»Ώβ€Œβ€‹β€Œο»Ώβ€Œβ€‹β€Œο»Ώβ€‹β€‹β€Œο»Ώβ€‹ο»Ώβ€‹ο»Ώβ€β€β€‹β€ο»Ώο»Ώβ€‹β€ο»Ώο»Ώβ€Œβ€β€β€Œβ€Œβ€ο»Ώβ€β€Œο»Ώβ€Œβ€‹β€Œβ€β€Œβ€Œβ€Œβ€ο»Ώβ€‹β€‹ο»Ώβ€Œβ€‹β€‹ο»Ώβ€Œο»Ώβ€‹ο»Ώβ€‹β€Œβ€‹β€ο»Ώβ€β€Œο»Ώβ€‹ο»Ώβ€Œβ€β€‹β€Œβ€Œβ€ο»Ώβ€β€Œβ€β€β€Œβ€Œο»Ώβ€Œβ€‹β€Œο»Ώβ€β€Œβ€‹β€ο»Ώβ€β€Œο»Ώβ€‹ο»Ώβ€Œο»Ώβ€Œβ€‹β€Œο»Ώβ€Œβ€Œβ€Œβ€β€Œβ€‹β€Œβ€β€β€Œβ€Œβ€ο»Ώο»Ώβ€‹β€ο»Ώο»Ώβ€Œβ€β€β€Œβ€Œβ€ο»Ώβ€β€Œο»Ώβ€Œβ€‹β€Œβ€β€Œβ€Œβ€Œβ€ο»Ώβ€β€Œο»Ώβ€Œβ€‹β€‹β€ο»Ώο»Ώβ€Œβ€β€Œβ€Œβ€Œβ€β€Œβ€‹β€Œβ€β€β€Œβ€Œο»Ώβ€Œβ€‹β€‹β€ο»Ώο»Ώβ€Œβ€ο»Ώβ€Œβ€Œβ€ο»Ώο»Ώβ€Œβ€β€Œβ€‹β€Œβ€β€Œβ€Œβ€‹ο»Ώο»Ώβ€Œβ€Œο»Ώβ€‹β€‹β€Œο»Ώβ€‹β€β€Œβ€β€Œβ€Œβ€Œο»Ώβ€‹ο»Ώβ€Œβ€β€Œβ€Œβ€Œβ€ο»Ώβ€β€Œο»Ώβ€Œβ€‹β€Œβ€β€‹β€Œβ€Œο»Ώβ€Œβ€‹β€Œβ€β€β€Œβ€Œβ€ο»Ώο»Ώβ€Œβ€ο»Ώβ€β€‹ο»Ώβ€ο»Ώβ€Œβ€β€β€Œβ€Œβ€β€Œβ€‹β€‹ο»Ώο»Ώβ€Œβ€Œβ€β€Œο»Ώβ€Œο»Ώβ€‹β€‹β€Œβ€β€ο»Ώβ€Œβ€Œβ€Œβ€β€Œβ€β€‹β€Œβ€Œο»Ώβ€Œβ€‹β€Œο»Ώβ€Œβ€Œβ€Œβ€β€Œβ€β€‹ο»Ώβ€Œβ€β€Œβ€Œβ€Œβ€Œβ€Œβ€ο»Ώβ€Œβ€Œβ€Œβ€‹β€Œβ€Œο»Ώβ€Œβ€β€Œο»Ώβ€Œβ€Œβ€Œβ€‹ο»Ώο»Ώβ€Œβ€ο»Ώβ€‹β€Œβ€β€Œβ€β€Œο»Ώβ€β€β€‹ο»Ώβ€Œβ€‹β€Œβ€ο»Ώβ€β€Œβ€‹β€Œο»Ώβ€Œβ€‹ο»Ώο»Ώβ€‹ο»Ώβ€ο»Ώβ€Œο»Ώβ€Œβ€‹β€Œο»Ώβ€β€Œβ€Œο»Ώβ€‹β€‹β€Œβ€β€Œβ€Œβ€‹ο»Ώο»Ώβ€Œβ€Œβ€β€‹β€β€Œβ€ο»Ώβ€‹β€Œβ€ο»Ώο»Ώβ€Œβ€β€Œο»Ώβ€‹ο»Ώβ€ο»Ώβ€Œο»Ώβ€‹β€‹β€Œβ€β€‹β€Œβ€Œο»Ώβ€Œβ€‹β€Œβ€β€β€‹β€‹ο»Ώο»Ώβ€Œβ€Œο»Ώβ€‹β€‹β€Œβ€β€‹β€Œβ€Œβ€β€Œο»Ώβ€Œβ€β€Œβ€Œβ€Œβ€‹β€‹β€β€Œο»Ώβ€Œβ€Œβ€Œβ€β€β€Œβ€Œβ€ο»Ώβ€‹β€Œβ€β€Œβ€‹β€Œβ€β€Œβ€Œβ€Œο»Ώβ€‹β€β€‹β€β€Œβ€Œβ€‹ο»Ώβ€Œβ€Œβ€Œβ€‹β€‹β€β€Œβ€Œο»Ώο»Ώβ€Œβ€β€ο»Ώβ€Œβ€β€Œβ€Œβ€Œο»Ώβ€β€Œβ€‹β€β€Œβ€Œβ€‹ο»Ώβ€‹ο»Ώβ€Œβ€‹β€Œβ€‹β€‹β€β€Œβ€Œβ€‹ο»Ώβ€‹ο»Ώβ€Œβ€‹β€Œβ€‹β€‹β€β€Œβ€Œβ€‹ο»Ώβ€‹β€β€‹ο»Ώβ€‹β€β€Œβ€‹β€β€β€‹ο»Ώβ€‹β€‹β€‹ο»Ώβ€Œο»Ώβ€Œο»Ώβ€β€β€‹β€ο»Ώβ€Œβ€Œβ€β€β€Œβ€Œβ€Œβ€‹β€β€Œβ€β€‹β€β€Œβ€ο»Ώβ€Œβ€Œβ€β€β€Œβ€Œβ€Œβ€‹β€‹β€Œβ€Œβ€Œβ€‹β€‹β€β€Œβ€Œβ€‹ο»Ώβ€‹β€β€‹ο»Ώβ€‹β€β€‹β€β€Œβ€Œβ€‹ο»Ώβ€Œβ€Œβ€Œβ€‹β€Œβ€‹β€‹β€ο»Ώβ€β€Œο»Ώβ€‹β€β€Œβ€β€β€Œβ€Œβ€β€‹ο»Ώβ€Œβ€β€β€‹β€Œβ€Œβ€Œβ€‹β€Œβ€β€Œβ€Œβ€Œο»Ώβ€β€‹β€Œο»Ώβ€Œβ€‹β€‹β€β€Œβ€Œβ€‹ο»Ώβ€Œβ€Œβ€Œβ€‹β€‹β€β€Œβ€Œο»Ώο»Ώβ€Œβ€β€ο»Ώβ€Œβ€β€Œβ€Œβ€Œο»Ώβ€β€Œβ€‹β€β€Œβ€Œβ€‹ο»Ώβ€‹ο»Ώβ€Œβ€‹β€Œβ€‹β€‹β€β€Œβ€Œβ€‹ο»Ώβ€‹ο»Ώβ€Œβ€‹β€Œβ€‹β€‹β€β€Œβ€Œβ€‹ο»Ώβ€‹β€β€‹ο»Ώβ€‹β€β€Œβ€Œβ€‹ο»Ώβ€Œο»Ώβ€‹β€β€Œβ€β€β€‹β€Œβ€‹β€Œβ€‹β€‹ο»Ώβ€‹β€β€Œβ€‹β€Œβ€Œβ€Œο»Ώβ€Œβ€β€Œβ€β€β€Œβ€‹ο»Ώβ€‹ο»Ώβ€Œβ€Œο»Ώο»Ώβ€Œο»Ώβ€β€‹β€Œβ€‹β€Œο»Ώβ€‹β€β€Œβ€Œβ€‹ο»Ώβ€‹β€β€‹ο»Ώβ€‹β€β€‹β€β€Œβ€Œβ€‹ο»Ώβ€Œβ€Œβ€Œβ€‹β€Œβ€‹β€‹β€ο»Ώβ€β€Œβ€β€‹ο»Ώβ€Œβ€β€β€‹β€Œβ€β€β€Œβ€Œβ€ο»Ώβ€‹β€Œβ€β€Œβ€‹β€Œο»Ώβ€‹β€β€Œβ€β€Œβ€Œβ€Œβ€ο»Ώβ€β€‹β€β€Œβ€Œβ€‹ο»Ώβ€Œβ€Œβ€Œβ€‹β€‹β€β€Œβ€Œο»Ώο»Ώβ€Œβ€β€ο»Ώβ€Œβ€β€Œβ€Œβ€Œο»Ώβ€β€Œβ€‹β€β€Œβ€Œβ€‹ο»Ώβ€‹ο»Ώβ€Œβ€‹β€Œβ€‹β€‹β€β€Œβ€Œβ€‹ο»Ώβ€‹ο»Ώβ€Œβ€‹β€Œβ€‹β€‹β€β€Œβ€Œβ€‹ο»Ώβ€‹β€β€‹ο»Ώβ€‹β€β€Œβ€β€Œο»Ώβ€Œβ€ο»Ώο»Ώβ€Œβ€‹β€ο»Ώβ€‹ο»Ώβ€‹β€‹β€‹ο»Ώβ€‹β€‹β€Œβ€‹β€β€β€Œο»Ώβ€β€Œβ€Œβ€ο»Ώβ€β€Œβ€Œβ€Œβ€‹β€Œβ€β€ο»Ώβ€Œβ€‹β€β€Œβ€Œβ€ο»Ώβ€‹β€‹β€β€Œβ€Œβ€‹ο»Ώβ€‹β€β€‹ο»Ώβ€‹β€β€‹β€β€Œβ€Œβ€‹ο»Ώβ€Œβ€Œβ€Œβ€‹β€Œβ€‹β€‹β€ο»Ώβ€β€Œο»Ώβ€Œβ€‹β€Œβ€β€Œβ€Œβ€Œο»Ώβ€β€‹β€Œο»Ώβ€Œβ€‹β€‹ο»Ώο»Ώο»Ώβ€Œβ€β€‹β€β€Œβ€β€‹β€Œβ€Œο»Ώβ€‹ο»Ώβ€Œβ€β€Œβ€Œβ€Œβ€Œβ€Œβ€Œβ€Œο»Ώβ€‹β€β€Œβ€ο»Ώβ€‹β€‹ο»Ώο»Ώβ€Œβ€Œβ€β€β€‹β€Œο»Ώβ€Œβ€‹β€Œο»Ώβ€Œβ€‹β€Œο»Ώβ€‹β€‹β€Œο»Ώβ€‹ο»Ώβ€‹β€β€Œβ€Œβ€‹ο»Ώβ€‹ο»Ώβ€Œβ€‹β€‹β€Œβ€‹β€β€Œβ€Œβ€‹ο»Ώβ€‹β€β€Œβ€‹β€Œβ€β€‹β€β€Œβ€Œβ€‹ο»Ώβ€‹β€β€Œβ€‹β€Œβ€β€Œβ€β€β€Œβ€Œβ€ο»Ώβ€β€Œο»Ώβ€Œβ€‹β€Œβ€β€Œβ€Œβ€Œβ€ο»Ώβ€‹β€‹ο»Ώβ€Œβ€‹β€‹ο»Ώβ€Œο»Ώβ€‹ο»Ώβ€‹β€Œβ€‹β€ο»Ώβ€β€Œο»Ώβ€‹ο»Ώβ€Œβ€β€‹β€Œβ€Œβ€ο»Ώβ€β€Œβ€β€β€Œβ€Œο»Ώβ€Œβ€‹β€Œο»Ώβ€β€Œβ€‹β€ο»Ώβ€β€Œο»Ώβ€‹ο»Ώβ€Œο»Ώβ€Œβ€‹β€Œο»Ώβ€Œβ€Œβ€Œβ€β€Œβ€‹β€Œβ€β€β€Œβ€Œβ€ο»Ώο»Ώβ€‹β€β€Œβ€β€Œβ€β€β€Œβ€Œβ€β€Œβ€‹β€‹ο»Ώο»Ώβ€Œβ€Œβ€β€Œο»Ώβ€Œο»Ώβ€‹β€‹β€Œβ€β€ο»Ώβ€Œβ€Œβ€Œβ€β€Œβ€β€‹β€Œβ€Œο»Ώβ€Œβ€‹β€Œο»Ώβ€Œβ€Œβ€Œβ€β€Œβ€β€‹ο»Ώβ€Œβ€β€Œβ€Œβ€Œβ€Œβ€Œβ€ο»Ώβ€Œβ€Œβ€Œβ€‹β€Œβ€Œο»Ώβ€Œβ€β€Œο»Ώβ€Œβ€Œβ€Œβ€‹ο»Ώο»Ώβ€Œβ€ο»Ώβ€‹β€Œβ€β€Œβ€β€Œο»Ώβ€β€β€‹ο»Ώβ€Œβ€‹β€Œβ€ο»Ώβ€β€Œβ€‹β€Œο»Ώβ€Œβ€‹ο»Ώο»Ώβ€‹β€β€Œβ€β€Œο»Ώβ€Œβ€‹β€Œο»Ώβ€β€Œβ€Œο»Ώβ€‹β€‹β€Œβ€β€Œβ€Œβ€‹ο»Ώο»Ώβ€Œβ€Œβ€β€‹β€β€Œβ€ο»Ώβ€‹β€Œβ€ο»Ώο»Ώβ€Œβ€β€Œο»Ώβ€‹β€β€Œβ€β€Œο»Ώβ€‹β€‹β€Œβ€β€‹β€Œβ€Œο»Ώβ€Œβ€‹β€Œβ€β€β€‹β€‹ο»Ώο»Ώβ€Œβ€Œο»Ώβ€‹β€‹β€Œβ€β€‹β€Œβ€Œβ€β€Œο»Ώβ€Œβ€β€Œβ€Œβ€Œβ€‹β€‹β€β€Œο»Ώβ€Œβ€Œβ€Œβ€β€β€Œβ€Œβ€ο»Ώβ€‹β€Œβ€β€Œβ€‹β€Œβ€β€Œβ€Œβ€Œο»Ώβ€‹β€β€‹β€β€Œβ€Œβ€‹ο»Ώβ€Œβ€Œβ€Œβ€‹β€‹β€β€Œβ€Œο»Ώο»Ώβ€Œβ€β€ο»Ώβ€Œβ€β€Œβ€Œβ€Œο»Ώβ€β€Œβ€‹β€β€Œβ€Œβ€‹ο»Ώβ€‹ο»Ώβ€Œβ€‹β€Œβ€‹β€‹β€β€Œβ€Œβ€‹ο»Ώβ€‹ο»Ώβ€Œβ€‹β€Œβ€‹β€‹β€β€Œβ€Œβ€‹ο»Ώβ€‹β€β€‹ο»Ώβ€‹β€β€Œβ€‹β€β€β€‹ο»Ώβ€‹β€‹β€‹ο»Ώβ€Œο»Ώβ€Œο»Ώβ€β€β€‹β€ο»Ώβ€Œβ€Œβ€β€β€Œβ€Œβ€Œβ€‹β€β€Œβ€β€‹β€β€Œβ€ο»Ώβ€Œβ€Œβ€β€β€Œβ€Œβ€Œβ€‹β€‹β€Œβ€Œβ€Œβ€‹β€‹β€β€Œβ€Œβ€‹ο»Ώβ€‹β€β€‹ο»Ώβ€‹β€β€‹β€β€Œβ€Œβ€‹ο»Ώβ€Œβ€Œβ€Œβ€‹β€Œβ€‹β€‹β€ο»Ώβ€β€Œο»Ώβ€‹β€β€Œβ€β€β€Œβ€Œβ€β€‹ο»Ώβ€Œβ€β€β€‹β€Œβ€Œβ€Œβ€‹β€Œβ€β€Œβ€Œβ€Œο»Ώβ€β€‹β€Œο»Ώβ€Œβ€‹β€‹β€β€Œβ€Œβ€‹ο»Ώβ€Œβ€Œβ€Œβ€‹β€‹β€β€Œβ€Œο»Ώο»Ώβ€Œβ€β€ο»Ώβ€Œβ€β€Œβ€Œβ€Œο»Ώβ€β€Œβ€‹β€β€Œβ€Œβ€‹ο»Ώβ€‹ο»Ώβ€Œβ€‹β€Œβ€‹β€‹β€β€Œβ€Œβ€‹ο»Ώβ€‹ο»Ώβ€Œβ€‹β€Œβ€‹β€‹β€β€Œβ€Œβ€‹ο»Ώβ€‹β€β€‹ο»Ώβ€‹β€β€Œβ€Œβ€‹ο»Ώβ€Œο»Ώβ€‹β€β€Œβ€β€β€‹β€Œβ€‹β€Œβ€‹β€‹ο»Ώβ€‹β€β€Œβ€‹β€Œβ€Œβ€Œο»Ώβ€Œβ€β€Œβ€β€β€Œβ€‹ο»Ώβ€‹ο»Ώβ€Œβ€Œο»Ώο»Ώβ€Œο»Ώβ€β€‹β€Œβ€‹β€Œο»Ώβ€‹β€β€Œβ€Œβ€‹ο»Ώβ€‹β€β€‹ο»Ώβ€‹β€β€‹β€β€Œβ€Œβ€‹ο»Ώβ€Œβ€Œβ€Œβ€‹β€Œβ€‹β€‹β€ο»Ώβ€β€Œβ€β€‹ο»Ώβ€Œβ€β€β€‹β€Œβ€β€β€Œβ€Œβ€ο»Ώβ€‹β€Œβ€β€Œβ€‹β€Œο»Ώβ€‹β€β€Œβ€β€Œβ€Œβ€Œβ€ο»Ώβ€β€‹β€β€Œβ€Œβ€‹ο»Ώβ€Œβ€Œβ€Œβ€‹β€‹β€β€Œβ€Œο»Ώο»Ώβ€Œβ€β€ο»Ώβ€Œβ€β€Œβ€Œβ€Œο»Ώβ€β€Œβ€‹β€β€Œβ€Œβ€‹ο»Ώβ€‹ο»Ώβ€Œβ€‹β€Œβ€‹β€‹β€β€Œβ€Œβ€‹ο»Ώβ€‹ο»Ώβ€Œβ€‹β€Œβ€‹β€‹β€β€Œβ€Œβ€‹ο»Ώβ€‹β€β€‹ο»Ώβ€‹β€β€Œβ€β€Œο»Ώβ€Œβ€ο»Ώο»Ώβ€Œβ€‹β€ο»Ώβ€‹ο»Ώβ€‹β€‹β€‹ο»Ώβ€‹β€‹β€Œβ€‹β€β€β€Œο»Ώβ€β€Œβ€Œβ€ο»Ώβ€β€Œβ€Œβ€Œβ€‹β€Œβ€β€ο»Ώβ€Œβ€‹β€β€Œβ€Œβ€ο»Ώβ€‹β€‹β€β€Œβ€Œβ€‹ο»Ώβ€‹β€β€‹ο»Ώβ€‹β€β€‹β€β€Œβ€Œβ€‹ο»Ώβ€Œβ€Œβ€Œβ€‹β€Œβ€‹β€‹β€ο»Ώβ€β€Œο»Ώβ€Œβ€‹β€Œβ€β€Œβ€Œβ€Œο»Ώβ€β€‹β€Œο»Ώβ€Œβ€‹β€‹β€β€Œβ€β€Œο»Ώβ€‹β€‹β€Œβ€β€Œβ€Œβ€Œο»Ώβ€‹β€β€Œο»Ώβ€‹ο»Ώβ€Œο»Ώβ€‹β€‹β€Œβ€β€Œβ€Œβ€Œβ€β€‹ο»Ώβ€Œο»Ώβ€Œβ€‹β€Œβ€β€β€Œβ€Œο»Ώβ€Œβ€β€Œβ€β€Œβ€Œβ€‹ο»Ώο»Ώβ€Œβ€Œο»Ώβ€‹β€‹β€Œο»Ώβ€Œβ€Œβ€Œβ€β€‹β€β€Œβ€ο»Ώβ€‹β€Œβ€β€β€Œβ€Œο»Ώβ€‹ο»Ώβ€Œβ€β€β€‹β€Œβ€β€Œβ€Œβ€Œβ€β€Œβ€‹β€‹β€β€‹β€β€Œο»Ώο»Ώβ€Œ72339853041β€‹β€‹β€‹β€‹β€Œο»Ώβ€ο»Ώβ€‹β€β€‹β€β€Œβ€ο»Ώο»Ώβ€Œο»Ώβ€‹β€β€Œβ€β€β€Œβ€Œβ€β€Œο»Ώβ€Œβ€β€β€Œβ€Œβ€ο»Ώβ€β€‹β€β€‹β€β€‹ο»Ώβ€β€β€‹β€β€‹β€β€Œο»Ώβ€‹ο»Ώβ€Œβ€β€‹β€Œβ€Œβ€ο»Ώβ€β€Œβ€β€β€Œβ€Œο»Ώβ€Œβ€‹β€Œο»Ώβ€β€Œβ€‹β€ο»Ώβ€β€Œβ€β€β€Œβ€Œβ€ο»Ώο»Ώβ€‹β€β€‹β€β€‹β€ο»Ώβ€‹β€‹β€β€‹β€β€Œβ€β€β€‹β€Œο»Ώβ€‹β€β€Œβ€β€Œβ€Œβ€Œβ€β€Œβ€β€‹β€β€‹β€β€‹ο»Ώβ€β€β€‹β€β€‹β€β€Œβ€β€β€‹β€Œο»Ώβ€Œβ€‹β€Œο»Ώβ€Œβ€‹β€Œο»Ώβ€‹β€‹β€Œο»Ώβ€‹ο»Ώβ€‹ο»Ώβ€β€β€‹β€ο»Ώο»Ώβ€‹β€ο»Ώο»Ώβ€Œβ€β€β€Œβ€Œβ€ο»Ώβ€β€Œο»Ώβ€Œβ€‹β€Œβ€β€Œβ€Œβ€Œβ€ο»Ώβ€‹β€‹ο»Ώβ€Œβ€‹β€‹ο»Ώβ€Œο»Ώβ€‹ο»Ώβ€‹β€Œβ€‹β€ο»Ώβ€β€Œο»Ώβ€‹ο»Ώβ€Œβ€β€‹β€Œβ€Œβ€ο»Ώβ€β€Œβ€β€β€Œβ€Œο»Ώβ€Œβ€‹β€Œο»Ώβ€β€Œβ€‹β€ο»Ώβ€β€Œο»Ώβ€‹ο»Ώβ€Œο»Ώβ€Œβ€‹β€Œο»Ώβ€Œβ€Œβ€Œβ€β€Œβ€‹β€Œβ€β€β€Œβ€Œβ€ο»Ώο»Ώβ€‹β€ο»Ώο»Ώβ€Œβ€β€β€Œβ€Œβ€ο»Ώβ€β€Œο»Ώβ€Œβ€‹β€Œβ€β€Œβ€Œβ€Œβ€ο»Ώβ€β€Œο»Ώβ€Œβ€‹β€‹β€ο»Ώο»Ώβ€Œβ€β€Œβ€Œβ€Œβ€β€Œβ€‹β€Œβ€β€β€Œβ€Œο»Ώβ€Œβ€‹β€‹β€ο»Ώο»Ώβ€Œβ€ο»Ώβ€Œβ€Œβ€ο»Ώο»Ώβ€Œβ€β€Œβ€‹β€Œβ€β€Œβ€Œβ€‹ο»Ώο»Ώβ€Œβ€Œο»Ώβ€‹β€‹β€Œο»Ώβ€‹β€β€Œβ€β€Œβ€Œβ€Œο»Ώβ€‹ο»Ώβ€Œβ€β€Œβ€Œβ€Œβ€ο»Ώβ€β€Œο»Ώβ€Œβ€‹β€Œβ€β€‹β€Œβ€Œο»Ώβ€Œβ€‹β€Œβ€β€β€Œβ€Œβ€ο»Ώο»Ώβ€Œβ€ο»Ώβ€β€‹ο»Ώβ€ο»Ώβ€Œβ€β€β€Œβ€Œβ€β€Œβ€‹β€‹ο»Ώο»Ώβ€Œβ€Œβ€β€Œο»Ώβ€Œο»Ώβ€‹β€‹β€Œβ€β€ο»Ώβ€Œβ€Œβ€Œβ€β€Œβ€β€‹β€Œβ€Œο»Ώβ€Œβ€‹β€Œο»Ώβ€Œβ€Œβ€Œβ€β€Œβ€β€‹ο»Ώβ€Œβ€β€Œβ€Œβ€Œβ€Œβ€Œβ€ο»Ώβ€Œβ€Œβ€Œβ€‹β€Œβ€Œο»Ώβ€Œβ€β€Œο»Ώβ€Œβ€Œβ€Œβ€‹ο»Ώο»Ώβ€Œβ€ο»Ώβ€‹β€Œβ€β€Œβ€β€Œο»Ώβ€β€β€‹ο»Ώβ€Œβ€‹β€Œβ€ο»Ώβ€β€Œβ€‹β€Œο»Ώβ€Œβ€‹ο»Ώο»Ώβ€‹ο»Ώβ€ο»Ώβ€Œο»Ώβ€Œβ€‹β€Œο»Ώβ€β€Œβ€Œο»Ώβ€‹β€‹β€Œβ€β€Œβ€Œβ€‹ο»Ώο»Ώβ€Œβ€Œβ€β€‹β€β€Œβ€ο»Ώβ€‹β€Œβ€ο»Ώο»Ώβ€Œβ€β€Œο»Ώβ€‹ο»Ώβ€ο»Ώβ€Œο»Ώβ€‹β€‹β€Œβ€β€‹β€Œβ€Œο»Ώβ€Œβ€‹β€Œβ€β€β€‹β€‹ο»Ώο»Ώβ€Œβ€Œο»Ώβ€‹β€‹β€Œβ€β€‹β€Œβ€Œβ€β€Œο»Ώβ€Œβ€β€Œβ€Œβ€Œβ€‹β€‹β€β€Œο»Ώβ€Œβ€Œβ€Œβ€β€β€Œβ€Œβ€ο»Ώβ€‹β€Œβ€β€Œβ€‹β€Œβ€β€Œβ€Œβ€Œο»Ώβ€‹β€β€‹β€β€Œβ€Œβ€‹ο»Ώβ€Œβ€Œβ€Œβ€‹β€‹β€β€Œβ€Œο»Ώο»Ώβ€Œβ€β€ο»Ώβ€Œβ€β€Œβ€Œβ€Œο»Ώβ€β€Œβ€‹β€β€Œβ€Œβ€‹ο»Ώβ€‹ο»Ώβ€Œβ€‹β€Œβ€‹β€‹β€β€Œβ€Œβ€‹ο»Ώβ€‹ο»Ώβ€Œβ€‹β€Œβ€‹β€‹β€β€Œβ€Œβ€‹ο»Ώβ€‹β€β€‹ο»Ώβ€‹β€β€Œβ€‹β€β€β€‹ο»Ώβ€‹β€‹β€‹ο»Ώβ€Œο»Ώβ€Œο»Ώβ€β€β€‹β€ο»Ώβ€Œβ€Œβ€β€β€Œβ€Œβ€Œβ€‹β€β€Œβ€β€‹β€β€Œβ€ο»Ώβ€Œβ€Œβ€β€β€Œβ€Œβ€Œβ€‹β€‹β€Œβ€Œβ€Œβ€‹β€‹β€β€Œβ€Œβ€‹ο»Ώβ€‹β€β€‹ο»Ώβ€‹β€β€‹β€β€Œβ€Œβ€‹ο»Ώβ€Œβ€Œβ€Œβ€‹β€Œβ€‹β€‹β€ο»Ώβ€β€Œο»Ώβ€‹β€β€Œβ€β€β€Œβ€Œβ€β€‹ο»Ώβ€Œβ€β€β€‹β€Œβ€Œβ€Œβ€‹β€Œβ€β€Œβ€Œβ€Œο»Ώβ€β€‹β€Œο»Ώβ€Œβ€‹β€‹β€β€Œβ€Œβ€‹ο»Ώβ€Œβ€Œβ€Œβ€‹β€‹β€β€Œβ€Œο»Ώο»Ώβ€Œβ€β€ο»Ώβ€Œβ€β€Œβ€Œβ€Œο»Ώβ€β€Œβ€‹β€β€Œβ€Œβ€‹ο»Ώβ€‹ο»Ώβ€Œβ€‹β€Œβ€‹β€‹β€β€Œβ€Œβ€‹ο»Ώβ€‹ο»Ώβ€Œβ€‹β€Œβ€‹β€‹β€β€Œβ€Œβ€‹ο»Ώβ€‹β€β€‹ο»Ώβ€‹β€β€Œβ€Œβ€‹ο»Ώβ€Œο»Ώβ€‹β€β€Œβ€β€β€‹β€Œβ€‹β€Œβ€‹β€‹ο»Ώβ€‹β€β€Œβ€‹β€Œβ€Œβ€Œο»Ώβ€Œβ€β€Œβ€β€β€Œβ€‹ο»Ώβ€‹ο»Ώβ€Œβ€Œο»Ώο»Ώβ€Œο»Ώβ€β€‹β€Œβ€‹β€Œο»Ώβ€‹β€β€Œβ€Œβ€‹ο»Ώβ€‹β€β€‹ο»Ώβ€‹β€β€‹β€β€Œβ€Œβ€‹ο»Ώβ€Œβ€Œβ€Œβ€‹β€Œβ€‹β€‹β€ο»Ώβ€β€Œβ€β€‹ο»Ώβ€Œβ€β€β€‹β€Œβ€β€β€Œβ€Œβ€ο»Ώβ€‹β€Œβ€β€Œβ€‹β€Œο»Ώβ€‹β€β€Œβ€β€Œβ€Œβ€Œβ€ο»Ώβ€β€‹β€β€Œβ€Œβ€‹ο»Ώβ€Œβ€Œβ€Œβ€‹β€‹β€β€Œβ€Œο»Ώο»Ώβ€Œβ€β€ο»Ώβ€Œβ€β€Œβ€Œβ€Œο»Ώβ€β€Œβ€‹β€β€Œβ€Œβ€‹ο»Ώβ€‹ο»Ώβ€Œβ€‹β€Œβ€‹β€‹β€β€Œβ€Œβ€‹ο»Ώβ€‹ο»Ώβ€Œβ€‹β€Œβ€‹β€‹β€β€Œβ€Œβ€‹ο»Ώβ€‹β€β€‹ο»Ώβ€‹β€β€Œο»Ώβ€Œο»Ώβ€Œβ€β€Œο»Ώβ€Œβ€‹β€Œβ€Œβ€Œβ€‹β€Œβ€Œβ€Œβ€ο»Ώο»Ώβ€Œβ€Œβ€‹β€Œβ€‹ο»Ώβ€Œο»Ώβ€Œβ€Œβ€Œβ€Œβ€‹ο»Ώβ€‹ο»Ώβ€‹ο»Ώβ€Œβ€Œβ€‹ο»Ώβ€Œβ€‹β€Œβ€Œβ€Œο»Ώβ€‹β€β€Œβ€Œβ€‹ο»Ώβ€‹β€β€‹ο»Ώβ€‹β€β€‹β€β€Œβ€Œβ€‹ο»Ώβ€Œβ€Œβ€Œβ€‹β€Œβ€‹β€‹β€ο»Ώβ€β€Œο»Ώβ€Œβ€‹β€Œβ€β€Œβ€Œβ€Œο»Ώβ€β€‹β€Œο»Ώβ€Œβ€‹β€‹ο»Ώο»Ώο»Ώβ€Œβ€β€‹β€β€Œβ€β€‹β€Œβ€Œο»Ώβ€‹ο»Ώβ€Œβ€β€Œβ€Œβ€Œβ€Œβ€Œβ€Œβ€Œο»Ώβ€‹β€β€Œβ€ο»Ώβ€‹β€‹ο»Ώο»Ώβ€Œβ€Œβ€β€β€‹β€Œο»Ώβ€Œβ€‹β€Œο»Ώβ€Œβ€‹β€Œο»Ώβ€‹β€‹β€Œο»Ώβ€‹ο»Ώβ€‹β€β€Œβ€Œβ€‹ο»Ώβ€‹ο»Ώβ€Œβ€‹β€‹β€Œβ€‹β€β€Œβ€Œβ€‹ο»Ώβ€‹β€β€Œβ€‹β€Œβ€β€‹β€β€Œβ€Œβ€‹ο»Ώβ€‹β€β€Œβ€‹β€Œβ€β€Œβ€β€β€Œβ€Œβ€ο»Ώβ€β€Œο»Ώβ€Œβ€‹β€Œβ€β€Œβ€Œβ€Œβ€ο»Ώβ€‹β€‹ο»Ώβ€Œβ€‹β€‹ο»Ώβ€Œο»Ώβ€‹ο»Ώβ€‹β€Œβ€‹β€ο»Ώβ€β€Œο»Ώβ€‹ο»Ώβ€Œβ€β€‹β€Œβ€Œβ€ο»Ώβ€β€Œβ€β€β€Œβ€Œο»Ώβ€Œβ€‹β€Œο»Ώβ€β€Œβ€‹β€ο»Ώβ€β€Œο»Ώβ€‹ο»Ώβ€Œο»Ώβ€Œβ€‹β€Œο»Ώβ€Œβ€Œβ€Œβ€β€Œβ€‹β€Œβ€β€β€Œβ€Œβ€ο»Ώο»Ώβ€‹β€β€Œβ€β€Œβ€β€β€Œβ€Œβ€β€Œβ€‹β€‹ο»Ώο»Ώβ€Œβ€Œβ€β€Œο»Ώβ€Œο»Ώβ€‹β€‹β€Œβ€β€ο»Ώβ€Œβ€Œβ€Œβ€β€Œβ€β€‹β€Œβ€Œο»Ώβ€Œβ€‹β€Œο»Ώβ€Œβ€Œβ€Œβ€β€Œβ€β€‹ο»Ώβ€Œβ€β€Œβ€Œβ€Œβ€Œβ€Œβ€ο»Ώβ€Œβ€Œβ€Œβ€‹β€Œβ€Œο»Ώβ€Œβ€β€Œο»Ώβ€Œβ€Œβ€Œβ€‹ο»Ώο»Ώβ€Œβ€ο»Ώβ€‹β€Œβ€β€Œβ€β€Œο»Ώβ€β€β€‹ο»Ώβ€Œβ€‹β€Œβ€ο»Ώβ€β€Œβ€‹β€Œο»Ώβ€Œβ€‹ο»Ώο»Ώβ€‹β€β€Œβ€β€Œο»Ώβ€Œβ€‹β€Œο»Ώβ€β€Œβ€Œο»Ώβ€‹β€‹β€Œβ€β€Œβ€Œβ€‹ο»Ώο»Ώβ€Œβ€Œβ€β€‹β€β€Œβ€ο»Ώβ€‹β€Œβ€ο»Ώο»Ώβ€Œβ€β€Œο»Ώβ€‹β€β€Œβ€β€Œο»Ώβ€‹β€‹β€Œβ€β€‹β€Œβ€Œο»Ώβ€Œβ€‹β€Œβ€β€β€‹β€‹ο»Ώο»Ώβ€Œβ€Œο»Ώβ€‹β€‹β€Œβ€β€‹β€Œβ€Œβ€β€Œο»Ώβ€Œβ€β€Œβ€Œβ€Œβ€‹β€‹β€β€Œο»Ώβ€Œβ€Œβ€Œβ€β€β€Œβ€Œβ€ο»Ώβ€‹β€Œβ€β€Œβ€‹β€Œβ€β€Œβ€Œβ€Œο»Ώβ€‹β€β€‹β€β€Œβ€Œβ€‹ο»Ώβ€Œβ€Œβ€Œβ€‹β€‹β€β€Œβ€Œο»Ώο»Ώβ€Œβ€β€ο»Ώβ€Œβ€β€Œβ€Œβ€Œο»Ώβ€β€Œβ€‹β€β€Œβ€Œβ€‹ο»Ώβ€‹ο»Ώβ€Œβ€‹β€Œβ€‹β€‹β€β€Œβ€Œβ€‹ο»Ώβ€‹ο»Ώβ€Œβ€‹β€Œβ€‹β€‹β€β€Œβ€Œβ€‹ο»Ώβ€‹β€β€‹ο»Ώβ€‹β€β€Œβ€‹β€β€β€‹ο»Ώβ€‹β€‹β€‹ο»Ώβ€Œο»Ώβ€Œο»Ώβ€β€β€‹β€ο»Ώβ€Œβ€Œβ€β€β€Œβ€Œβ€Œβ€‹β€β€Œβ€β€‹β€β€Œβ€ο»Ώβ€Œβ€Œβ€β€β€Œβ€Œβ€Œβ€‹β€‹β€Œβ€Œβ€Œβ€‹β€‹β€β€Œβ€Œβ€‹ο»Ώβ€‹β€β€‹ο»Ώβ€‹β€β€‹β€β€Œβ€Œβ€‹ο»Ώβ€Œβ€Œβ€Œβ€‹β€Œβ€‹β€‹β€ο»Ώβ€β€Œο»Ώβ€‹β€β€Œβ€β€β€Œβ€Œβ€β€‹ο»Ώβ€Œβ€β€β€‹β€Œβ€Œβ€Œβ€‹β€Œβ€β€Œβ€Œβ€Œο»Ώβ€β€‹β€Œο»Ώβ€Œβ€‹β€‹β€β€Œβ€Œβ€‹ο»Ώβ€Œβ€Œβ€Œβ€‹β€‹β€β€Œβ€Œο»Ώο»Ώβ€Œβ€β€ο»Ώβ€Œβ€β€Œβ€Œβ€Œο»Ώβ€β€Œβ€‹β€β€Œβ€Œβ€‹ο»Ώβ€‹ο»Ώβ€Œβ€‹β€Œβ€‹β€‹β€β€Œβ€Œβ€‹ο»Ώβ€‹ο»Ώβ€Œβ€‹β€Œβ€‹β€‹β€β€Œβ€Œβ€‹ο»Ώβ€‹β€β€‹ο»Ώβ€‹β€β€Œβ€Œβ€‹ο»Ώβ€Œο»Ώβ€‹β€β€Œβ€β€β€‹β€Œβ€‹β€Œβ€‹β€‹ο»Ώβ€‹β€β€Œβ€‹β€Œβ€Œβ€Œο»Ώβ€Œβ€β€Œβ€β€β€Œβ€‹ο»Ώβ€‹ο»Ώβ€Œβ€Œο»Ώο»Ώβ€Œο»Ώβ€β€‹β€Œβ€‹β€Œο»Ώβ€‹β€β€Œβ€Œβ€‹ο»Ώβ€‹β€β€‹ο»Ώβ€‹β€β€‹β€β€Œβ€Œβ€‹ο»Ώβ€Œβ€Œβ€Œβ€‹β€Œβ€‹β€‹β€ο»Ώβ€β€Œβ€β€‹ο»Ώβ€Œβ€β€β€‹β€Œβ€β€β€Œβ€Œβ€ο»Ώβ€‹β€Œβ€β€Œβ€‹β€Œο»Ώβ€‹β€β€Œβ€β€Œβ€Œβ€Œβ€ο»Ώβ€β€‹β€β€Œβ€Œβ€‹ο»Ώβ€Œβ€Œβ€Œβ€‹β€‹β€β€Œβ€Œο»Ώο»Ώβ€Œβ€β€ο»Ώβ€Œβ€β€Œβ€Œβ€Œο»Ώβ€β€Œβ€‹β€β€Œβ€Œβ€‹ο»Ώβ€‹ο»Ώβ€Œβ€‹β€Œβ€‹β€‹β€β€Œβ€Œβ€‹ο»Ώβ€‹ο»Ώβ€Œβ€‹β€Œβ€‹β€‹β€β€Œβ€Œβ€‹ο»Ώβ€‹β€β€‹ο»Ώβ€‹β€β€Œο»Ώβ€Œο»Ώβ€Œβ€β€Œο»Ώβ€Œβ€‹β€Œβ€Œβ€Œβ€‹β€Œβ€Œβ€Œβ€ο»Ώο»Ώβ€Œβ€Œβ€‹β€Œβ€‹ο»Ώβ€Œο»Ώβ€Œβ€Œβ€Œβ€Œβ€‹ο»Ώβ€‹ο»Ώβ€‹ο»Ώβ€Œβ€Œβ€‹ο»Ώβ€Œβ€‹β€Œβ€Œβ€Œο»Ώβ€‹β€β€Œβ€Œβ€‹ο»Ώβ€‹β€β€‹ο»Ώβ€‹β€β€‹β€β€Œβ€Œβ€‹ο»Ώβ€Œβ€Œβ€Œβ€‹β€Œβ€‹β€‹β€ο»Ώβ€β€Œο»Ώβ€Œβ€‹β€Œβ€β€Œβ€Œβ€Œο»Ώβ€β€‹β€Œο»Ώβ€Œβ€‹β€‹β€β€Œβ€β€Œο»Ώβ€‹β€‹β€Œβ€β€Œβ€Œβ€Œο»Ώβ€‹β€β€Œο»Ώβ€‹ο»Ώβ€Œο»Ώβ€‹β€‹β€Œβ€β€Œβ€Œβ€Œβ€β€‹ο»Ώβ€Œο»Ώβ€Œβ€‹β€Œβ€β€β€Œβ€Œο»Ώβ€Œβ€β€Œβ€β€Œβ€Œβ€‹ο»Ώο»Ώβ€Œβ€Œο»Ώβ€‹β€‹β€Œο»Ώβ€Œβ€Œβ€Œβ€β€‹β€β€Œβ€ο»Ώβ€‹β€Œβ€β€β€Œβ€Œο»Ώβ€‹ο»Ώβ€Œβ€β€β€‹β€Œβ€β€Œβ€Œβ€Œβ€β€Œβ€‹β€‹β€β€‹β€β€Œο»Ώο»Ώβ€Œ. Using John with default options, in incremental mode, on a common Intel CPU, cracking this password took about two and a half hours. It would be significantly faster using a GPU, a better CPU, and/or better cracking options.β€‹β€‹β€‹β€‹β€Œο»Ώβ€ο»Ώβ€‹β€β€‹β€β€Œβ€ο»Ώο»Ώβ€Œο»Ώβ€‹β€β€Œβ€β€β€Œβ€Œβ€β€Œο»Ώβ€Œβ€β€β€Œβ€Œβ€ο»Ώβ€β€‹β€β€‹β€β€‹ο»Ώβ€β€β€‹β€β€‹β€β€Œο»Ώβ€‹ο»Ώβ€Œβ€β€‹β€Œβ€Œβ€ο»Ώβ€β€Œβ€β€β€Œβ€Œο»Ώβ€Œβ€‹β€Œο»Ώβ€β€Œβ€‹β€ο»Ώβ€β€Œβ€β€β€Œβ€Œβ€ο»Ώο»Ώβ€‹β€β€‹β€β€‹β€ο»Ώβ€‹β€‹β€β€‹β€β€Œβ€β€β€‹β€Œο»Ώβ€‹β€β€Œβ€β€Œβ€Œβ€Œβ€β€Œβ€β€‹β€β€‹β€β€‹ο»Ώβ€β€β€‹β€β€‹β€β€Œβ€β€β€‹β€Œο»Ώβ€Œβ€‹β€Œο»Ώβ€Œβ€‹β€Œο»Ώβ€‹β€‹β€Œο»Ώβ€‹ο»Ώβ€‹ο»Ώβ€β€β€‹β€ο»Ώο»Ώβ€‹β€ο»Ώο»Ώβ€Œβ€β€β€Œβ€Œβ€ο»Ώβ€β€Œο»Ώβ€Œβ€‹β€Œβ€β€Œβ€Œβ€Œβ€ο»Ώβ€‹β€‹ο»Ώβ€Œβ€‹β€‹ο»Ώβ€Œο»Ώβ€‹ο»Ώβ€‹β€Œβ€‹β€ο»Ώβ€β€Œο»Ώβ€‹ο»Ώβ€Œβ€β€‹β€Œβ€Œβ€ο»Ώβ€β€Œβ€β€β€Œβ€Œο»Ώβ€Œβ€‹β€Œο»Ώβ€β€Œβ€‹β€ο»Ώβ€β€Œο»Ώβ€‹ο»Ώβ€Œο»Ώβ€Œβ€‹β€Œο»Ώβ€Œβ€Œβ€Œβ€β€Œβ€‹β€Œβ€β€β€Œβ€Œβ€ο»Ώο»Ώβ€‹β€ο»Ώο»Ώβ€Œβ€β€β€Œβ€Œβ€ο»Ώβ€β€Œο»Ώβ€Œβ€‹β€Œβ€β€Œβ€Œβ€Œβ€ο»Ώβ€β€Œο»Ώβ€Œβ€‹β€‹β€ο»Ώο»Ώβ€Œβ€β€Œβ€Œβ€Œβ€β€Œβ€‹β€Œβ€β€β€Œβ€Œο»Ώβ€Œβ€‹β€‹β€ο»Ώο»Ώβ€Œβ€ο»Ώβ€Œβ€Œβ€ο»Ώο»Ώβ€Œβ€β€Œβ€‹β€Œβ€β€Œβ€Œβ€‹ο»Ώο»Ώβ€Œβ€Œο»Ώβ€‹β€‹β€Œο»Ώβ€‹β€β€Œβ€β€Œβ€Œβ€Œο»Ώβ€‹ο»Ώβ€Œβ€β€Œβ€Œβ€Œβ€ο»Ώβ€β€Œο»Ώβ€Œβ€‹β€Œβ€β€‹β€Œβ€Œο»Ώβ€Œβ€‹β€Œβ€β€β€Œβ€Œβ€ο»Ώο»Ώβ€Œβ€ο»Ώβ€β€‹ο»Ώβ€ο»Ώβ€Œβ€β€β€Œβ€Œβ€β€Œβ€‹β€‹ο»Ώο»Ώβ€Œβ€Œβ€β€Œο»Ώβ€Œο»Ώβ€‹β€‹β€Œβ€β€ο»Ώβ€Œβ€Œβ€Œβ€β€Œβ€β€‹β€Œβ€Œο»Ώβ€Œβ€‹β€Œο»Ώβ€Œβ€Œβ€Œβ€β€Œβ€β€‹ο»Ώβ€Œβ€β€Œβ€Œβ€Œβ€Œβ€Œβ€ο»Ώβ€Œβ€Œβ€Œβ€‹β€Œβ€Œο»Ώβ€Œβ€β€Œο»Ώβ€Œβ€Œβ€Œβ€‹ο»Ώο»Ώβ€Œβ€ο»Ώβ€‹β€Œβ€β€Œβ€β€Œο»Ώβ€β€β€‹ο»Ώβ€Œβ€‹β€Œβ€ο»Ώβ€β€Œβ€‹β€Œο»Ώβ€Œβ€‹ο»Ώο»Ώβ€‹ο»Ώβ€ο»Ώβ€Œο»Ώβ€Œβ€‹β€Œο»Ώβ€β€Œβ€Œο»Ώβ€‹β€‹β€Œβ€β€Œβ€Œβ€‹ο»Ώο»Ώβ€Œβ€Œβ€β€‹β€β€Œβ€ο»Ώβ€‹β€Œβ€ο»Ώο»Ώβ€Œβ€β€Œο»Ώβ€‹ο»Ώβ€ο»Ώβ€Œο»Ώβ€‹β€‹β€Œβ€β€‹β€Œβ€Œο»Ώβ€Œβ€‹β€Œβ€β€β€‹β€‹ο»Ώο»Ώβ€Œβ€Œο»Ώβ€‹β€‹β€Œβ€β€‹β€Œβ€Œβ€β€Œο»Ώβ€Œβ€β€Œβ€Œβ€Œβ€‹β€‹β€β€Œο»Ώβ€Œβ€Œβ€Œβ€β€β€Œβ€Œβ€ο»Ώβ€‹β€Œβ€β€Œβ€‹β€Œβ€β€Œβ€Œβ€Œο»Ώβ€‹β€β€‹β€β€Œβ€Œβ€‹ο»Ώβ€Œβ€Œβ€Œβ€‹β€‹β€β€Œβ€Œο»Ώο»Ώβ€Œβ€β€ο»Ώβ€Œβ€β€Œβ€Œβ€Œο»Ώβ€β€Œβ€‹β€β€Œβ€Œβ€‹ο»Ώβ€‹ο»Ώβ€Œβ€‹β€Œβ€‹β€‹β€β€Œβ€Œβ€‹ο»Ώβ€‹ο»Ώβ€Œβ€‹β€Œβ€‹β€‹β€β€Œβ€Œβ€‹ο»Ώβ€‹β€β€‹ο»Ώβ€‹β€β€Œβ€‹β€β€β€‹ο»Ώβ€‹β€‹β€‹ο»Ώβ€Œο»Ώβ€Œο»Ώβ€β€β€‹β€ο»Ώβ€Œβ€Œβ€β€β€Œβ€Œβ€Œβ€‹β€β€Œβ€β€‹β€β€Œβ€ο»Ώβ€Œβ€Œβ€β€β€Œβ€Œβ€Œβ€‹β€‹β€Œβ€Œβ€Œβ€‹β€‹β€β€Œβ€Œβ€‹ο»Ώβ€‹β€β€‹ο»Ώβ€‹β€β€‹β€β€Œβ€Œβ€‹ο»Ώβ€Œβ€Œβ€Œβ€‹β€Œβ€‹β€‹β€ο»Ώβ€β€Œο»Ώβ€‹β€β€Œβ€β€β€Œβ€Œβ€β€‹ο»Ώβ€Œβ€β€β€‹β€Œβ€Œβ€Œβ€‹β€Œβ€β€Œβ€Œβ€Œο»Ώβ€β€‹β€Œο»Ώβ€Œβ€‹β€‹β€β€Œβ€Œβ€‹ο»Ώβ€Œβ€Œβ€Œβ€‹β€‹β€β€Œβ€Œο»Ώο»Ώβ€Œβ€β€ο»Ώβ€Œβ€β€Œβ€Œβ€Œο»Ώβ€β€Œβ€‹β€β€Œβ€Œβ€‹ο»Ώβ€‹ο»Ώβ€Œβ€‹β€Œβ€‹β€‹β€β€Œβ€Œβ€‹ο»Ώβ€‹ο»Ώβ€Œβ€‹β€Œβ€‹β€‹β€β€Œβ€Œβ€‹ο»Ώβ€‹β€β€‹ο»Ώβ€‹β€β€Œβ€Œβ€‹ο»Ώβ€Œο»Ώβ€‹β€β€Œβ€β€β€‹β€Œβ€‹β€Œβ€‹β€‹ο»Ώβ€‹β€β€Œβ€‹β€Œβ€Œβ€Œο»Ώβ€Œβ€β€Œβ€β€β€Œβ€‹ο»Ώβ€‹ο»Ώβ€Œβ€Œο»Ώο»Ώβ€Œο»Ώβ€β€‹β€Œβ€‹β€Œο»Ώβ€‹β€β€Œβ€Œβ€‹ο»Ώβ€‹β€β€‹ο»Ώβ€‹β€β€‹β€β€Œβ€Œβ€‹ο»Ώβ€Œβ€Œβ€Œβ€‹β€Œβ€‹β€‹β€ο»Ώβ€β€Œβ€β€‹ο»Ώβ€Œβ€β€β€‹β€Œβ€β€β€Œβ€Œβ€ο»Ώβ€‹β€Œβ€β€Œβ€‹β€Œο»Ώβ€‹β€β€Œβ€β€Œβ€Œβ€Œβ€ο»Ώβ€β€‹β€β€Œβ€Œβ€‹ο»Ώβ€Œβ€Œβ€Œβ€‹β€‹β€β€Œβ€Œο»Ώο»Ώβ€Œβ€β€ο»Ώβ€Œβ€β€Œβ€Œβ€Œο»Ώβ€β€Œβ€‹β€β€Œβ€Œβ€‹ο»Ώβ€‹ο»Ώβ€Œβ€‹β€Œβ€‹β€‹β€β€Œβ€Œβ€‹ο»Ώβ€‹ο»Ώβ€Œβ€‹β€Œβ€‹β€‹β€β€Œβ€Œβ€‹ο»Ώβ€‹β€β€‹ο»Ώβ€‹β€β€Œβ€‹β€Œβ€‹β€Œβ€β€Œβ€Œβ€Œβ€β€Œο»Ώβ€‹ο»Ώβ€‹β€‹β€Œβ€‹β€‹β€Œβ€‹ο»Ώβ€‹ο»Ώβ€Œβ€Œβ€β€β€Œο»Ώβ€‹β€Œβ€‹ο»Ώβ€Œβ€‹β€Œβ€ο»Ώο»Ώβ€Œο»Ώβ€‹β€‹β€Œβ€Œβ€Œβ€‹β€‹β€β€Œβ€Œβ€‹ο»Ώβ€‹β€β€‹ο»Ώβ€‹β€β€‹β€β€Œβ€Œβ€‹ο»Ώβ€Œβ€Œβ€Œβ€‹β€Œβ€‹β€‹β€ο»Ώβ€β€Œο»Ώβ€Œβ€‹β€Œβ€β€Œβ€Œβ€Œο»Ώβ€β€‹β€Œο»Ώβ€Œβ€‹β€‹ο»Ώο»Ώο»Ώβ€Œβ€β€‹β€β€Œβ€β€‹β€Œβ€Œο»Ώβ€‹ο»Ώβ€Œβ€β€Œβ€Œβ€Œβ€Œβ€Œβ€Œβ€Œο»Ώβ€‹β€β€Œβ€ο»Ώβ€‹β€‹ο»Ώο»Ώβ€Œβ€Œβ€β€β€‹β€Œο»Ώβ€Œβ€‹β€Œο»Ώβ€Œβ€‹β€Œο»Ώβ€‹β€‹β€Œο»Ώβ€‹ο»Ώβ€‹β€β€Œβ€Œβ€‹ο»Ώβ€‹ο»Ώβ€Œβ€‹β€‹β€Œβ€‹β€β€Œβ€Œβ€‹ο»Ώβ€‹β€β€Œβ€‹β€Œβ€β€‹β€β€Œβ€Œβ€‹ο»Ώβ€‹β€β€Œβ€‹β€Œβ€β€Œβ€β€β€Œβ€Œβ€ο»Ώβ€β€Œο»Ώβ€Œβ€‹β€Œβ€β€Œβ€Œβ€Œβ€ο»Ώβ€‹β€‹ο»Ώβ€Œβ€‹β€‹ο»Ώβ€Œο»Ώβ€‹ο»Ώβ€‹β€Œβ€‹β€ο»Ώβ€β€Œο»Ώβ€‹ο»Ώβ€Œβ€β€‹β€Œβ€Œβ€ο»Ώβ€β€Œβ€β€β€Œβ€Œο»Ώβ€Œβ€‹β€Œο»Ώβ€β€Œβ€‹β€ο»Ώβ€β€Œο»Ώβ€‹ο»Ώβ€Œο»Ώβ€Œβ€‹β€Œο»Ώβ€Œβ€Œβ€Œβ€β€Œβ€‹β€Œβ€β€β€Œβ€Œβ€ο»Ώο»Ώβ€‹β€β€Œβ€β€Œβ€β€β€Œβ€Œβ€β€Œβ€‹β€‹ο»Ώο»Ώβ€Œβ€Œβ€β€Œο»Ώβ€Œο»Ώβ€‹β€‹β€Œβ€β€ο»Ώβ€Œβ€Œβ€Œβ€β€Œβ€β€‹β€Œβ€Œο»Ώβ€Œβ€‹β€Œο»Ώβ€Œβ€Œβ€Œβ€β€Œβ€β€‹ο»Ώβ€Œβ€β€Œβ€Œβ€Œβ€Œβ€Œβ€ο»Ώβ€Œβ€Œβ€Œβ€‹β€Œβ€Œο»Ώβ€Œβ€β€Œο»Ώβ€Œβ€Œβ€Œβ€‹ο»Ώο»Ώβ€Œβ€ο»Ώβ€‹β€Œβ€β€Œβ€β€Œο»Ώβ€β€β€‹ο»Ώβ€Œβ€‹β€Œβ€ο»Ώβ€β€Œβ€‹β€Œο»Ώβ€Œβ€‹ο»Ώο»Ώβ€‹β€β€Œβ€β€Œο»Ώβ€Œβ€‹β€Œο»Ώβ€β€Œβ€Œο»Ώβ€‹β€‹β€Œβ€β€Œβ€Œβ€‹ο»Ώο»Ώβ€Œβ€Œβ€β€‹β€β€Œβ€ο»Ώβ€‹β€Œβ€ο»Ώο»Ώβ€Œβ€β€Œο»Ώβ€‹β€β€Œβ€β€Œο»Ώβ€‹β€‹β€Œβ€β€‹β€Œβ€Œο»Ώβ€Œβ€‹β€Œβ€β€β€‹β€‹ο»Ώο»Ώβ€Œβ€Œο»Ώβ€‹β€‹β€Œβ€β€‹β€Œβ€Œβ€β€Œο»Ώβ€Œβ€β€Œβ€Œβ€Œβ€‹β€‹β€β€Œο»Ώβ€Œβ€Œβ€Œβ€β€β€Œβ€Œβ€ο»Ώβ€‹β€Œβ€β€Œβ€‹β€Œβ€β€Œβ€Œβ€Œο»Ώβ€‹β€β€‹β€β€Œβ€Œβ€‹ο»Ώβ€Œβ€Œβ€Œβ€‹β€‹β€β€Œβ€Œο»Ώο»Ώβ€Œβ€β€ο»Ώβ€Œβ€β€Œβ€Œβ€Œο»Ώβ€β€Œβ€‹β€β€Œβ€Œβ€‹ο»Ώβ€‹ο»Ώβ€Œβ€‹β€Œβ€‹β€‹β€β€Œβ€Œβ€‹ο»Ώβ€‹ο»Ώβ€Œβ€‹β€Œβ€‹β€‹β€β€Œβ€Œβ€‹ο»Ώβ€‹β€β€‹ο»Ώβ€‹β€β€Œβ€‹β€β€β€‹ο»Ώβ€‹β€‹β€‹ο»Ώβ€Œο»Ώβ€Œο»Ώβ€β€β€‹β€ο»Ώβ€Œβ€Œβ€β€β€Œβ€Œβ€Œβ€‹β€β€Œβ€β€‹β€β€Œβ€ο»Ώβ€Œβ€Œβ€β€β€Œβ€Œβ€Œβ€‹β€‹β€Œβ€Œβ€Œβ€‹β€‹β€β€Œβ€Œβ€‹ο»Ώβ€‹β€β€‹ο»Ώβ€‹β€β€‹β€β€Œβ€Œβ€‹ο»Ώβ€Œβ€Œβ€Œβ€‹β€Œβ€‹β€‹β€ο»Ώβ€β€Œο»Ώβ€‹β€β€Œβ€β€β€Œβ€Œβ€β€‹ο»Ώβ€Œβ€β€β€‹β€Œβ€Œβ€Œβ€‹β€Œβ€β€Œβ€Œβ€Œο»Ώβ€β€‹β€Œο»Ώβ€Œβ€‹β€‹β€β€Œβ€Œβ€‹ο»Ώβ€Œβ€Œβ€Œβ€‹β€‹β€β€Œβ€Œο»Ώο»Ώβ€Œβ€β€ο»Ώβ€Œβ€β€Œβ€Œβ€Œο»Ώβ€β€Œβ€‹β€β€Œβ€Œβ€‹ο»Ώβ€‹ο»Ώβ€Œβ€‹β€Œβ€‹β€‹β€β€Œβ€Œβ€‹ο»Ώβ€‹ο»Ώβ€Œβ€‹β€Œβ€‹β€‹β€β€Œβ€Œβ€‹ο»Ώβ€‹β€β€‹ο»Ώβ€‹β€β€Œβ€Œβ€‹ο»Ώβ€Œο»Ώβ€‹β€β€Œβ€β€β€‹β€Œβ€‹β€Œβ€‹β€‹ο»Ώβ€‹β€β€Œβ€‹β€Œβ€Œβ€Œο»Ώβ€Œβ€β€Œβ€β€β€Œβ€‹ο»Ώβ€‹ο»Ώβ€Œβ€Œο»Ώο»Ώβ€Œο»Ώβ€β€‹β€Œβ€‹β€Œο»Ώβ€‹β€β€Œβ€Œβ€‹ο»Ώβ€‹β€β€‹ο»Ώβ€‹β€β€‹β€β€Œβ€Œβ€‹ο»Ώβ€Œβ€Œβ€Œβ€‹β€Œβ€‹β€‹β€ο»Ώβ€β€Œβ€β€‹ο»Ώβ€Œβ€β€β€‹β€Œβ€β€β€Œβ€Œβ€ο»Ώβ€‹β€Œβ€β€Œβ€‹β€Œο»Ώβ€‹β€β€Œβ€β€Œβ€Œβ€Œβ€ο»Ώβ€β€‹β€β€Œβ€Œβ€‹ο»Ώβ€Œβ€Œβ€Œβ€‹β€‹β€β€Œβ€Œο»Ώο»Ώβ€Œβ€β€ο»Ώβ€Œβ€β€Œβ€Œβ€Œο»Ώβ€β€Œβ€‹β€β€Œβ€Œβ€‹ο»Ώβ€‹ο»Ώβ€Œβ€‹β€Œβ€‹β€‹β€β€Œβ€Œβ€‹ο»Ώβ€‹ο»Ώβ€Œβ€‹β€Œβ€‹β€‹β€β€Œβ€Œβ€‹ο»Ώβ€‹β€β€‹ο»Ώβ€‹β€β€Œβ€‹β€Œβ€‹β€Œβ€β€Œβ€Œβ€Œβ€β€Œο»Ώβ€‹ο»Ώβ€‹β€‹β€Œβ€‹β€‹β€Œβ€‹ο»Ώβ€‹ο»Ώβ€Œβ€Œβ€β€β€Œο»Ώβ€‹β€Œβ€‹ο»Ώβ€Œβ€‹β€Œβ€ο»Ώο»Ώβ€Œο»Ώβ€‹β€‹β€Œβ€Œβ€Œβ€‹β€‹β€β€Œβ€Œβ€‹ο»Ώβ€‹β€β€‹ο»Ώβ€‹β€β€‹β€β€Œβ€Œβ€‹ο»Ώβ€Œβ€Œβ€Œβ€‹β€Œβ€‹β€‹β€ο»Ώβ€β€Œο»Ώβ€Œβ€‹β€Œβ€β€Œβ€Œβ€Œο»Ώβ€β€‹β€Œο»Ώβ€Œβ€‹β€‹β€β€Œβ€β€Œο»Ώβ€‹β€‹β€Œβ€β€Œβ€Œβ€Œο»Ώβ€‹β€β€Œο»Ώβ€‹ο»Ώβ€Œο»Ώβ€‹β€‹β€Œβ€β€Œβ€Œβ€Œβ€β€‹ο»Ώβ€Œο»Ώβ€Œβ€‹β€Œβ€β€β€Œβ€Œο»Ώβ€Œβ€β€Œβ€β€Œβ€Œβ€‹ο»Ώο»Ώβ€Œβ€Œο»Ώβ€‹β€‹β€Œο»Ώβ€Œβ€Œβ€Œβ€β€‹β€β€Œβ€ο»Ώβ€‹β€Œβ€β€β€Œβ€Œο»Ώβ€‹ο»Ώβ€Œβ€β€β€‹β€Œβ€β€Œβ€Œβ€Œβ€β€Œβ€‹β€‹β€β€‹β€β€Œο»Ώο»Ώβ€Œ

<span class="dh yq gq gr yj b be yr ys ab yt">$ unzip -P 72339853041 brut3_m3_pl5_d1g1tz_0nly.zip
Archive: brut3_m3_pl5_d1g1tz_0nly.zip extracting: brut3_m3_pl5_d1g1tz_0nly/f1nd_th3_cyb0rg_tr34sur3 extracting: brut3_m3_pl5_d1g1tz_0nly/the_singularity_is_the_end.7z</span>β€‹β€‹β€‹β€‹β€Œο»Ώβ€ο»Ώβ€‹β€β€‹β€β€Œβ€ο»Ώο»Ώβ€Œο»Ώβ€‹β€β€Œβ€β€β€Œβ€Œβ€β€Œο»Ώβ€Œβ€β€β€Œβ€Œβ€ο»Ώβ€β€‹β€β€‹β€β€‹ο»Ώβ€β€β€‹β€β€‹β€β€Œο»Ώβ€‹ο»Ώβ€Œβ€β€‹β€Œβ€Œβ€ο»Ώβ€β€Œβ€β€β€Œβ€Œο»Ώβ€Œβ€‹β€Œο»Ώβ€β€Œβ€‹β€ο»Ώβ€β€Œβ€β€β€Œβ€Œβ€ο»Ώο»Ώβ€‹β€β€‹β€β€‹β€ο»Ώβ€‹β€‹β€β€‹β€β€Œβ€β€β€‹β€Œο»Ώβ€‹β€β€Œβ€β€Œβ€Œβ€Œβ€β€Œβ€β€‹β€β€‹β€β€‹ο»Ώβ€β€β€‹β€β€‹β€β€Œβ€β€β€‹β€Œο»Ώβ€Œβ€‹β€Œο»Ώβ€Œβ€‹β€Œο»Ώβ€‹β€‹β€Œο»Ώβ€‹ο»Ώβ€‹ο»Ώβ€β€β€‹β€ο»Ώο»Ώβ€‹β€ο»Ώο»Ώβ€Œβ€β€β€Œβ€Œβ€ο»Ώβ€β€Œο»Ώβ€Œβ€‹β€Œβ€β€Œβ€Œβ€Œβ€ο»Ώβ€‹β€‹ο»Ώβ€Œβ€‹β€‹ο»Ώβ€Œο»Ώβ€‹ο»Ώβ€‹β€Œβ€‹β€ο»Ώβ€β€Œο»Ώβ€‹ο»Ώβ€Œβ€β€‹β€Œβ€Œβ€ο»Ώβ€β€Œβ€β€β€Œβ€Œο»Ώβ€Œβ€‹β€Œο»Ώβ€β€Œβ€‹β€ο»Ώβ€β€Œο»Ώβ€‹ο»Ώβ€Œο»Ώβ€Œβ€‹β€Œο»Ώβ€Œβ€Œβ€Œβ€β€Œβ€‹β€Œβ€β€β€Œβ€Œβ€ο»Ώο»Ώβ€‹β€ο»Ώο»Ώβ€Œβ€β€β€Œβ€Œβ€ο»Ώβ€β€Œο»Ώβ€Œβ€‹β€Œβ€β€Œβ€Œβ€Œβ€ο»Ώβ€β€Œο»Ώβ€Œβ€‹β€‹β€ο»Ώο»Ώβ€Œβ€β€Œβ€Œβ€Œβ€β€Œβ€‹β€Œβ€β€β€Œβ€Œο»Ώβ€Œβ€‹β€‹β€ο»Ώο»Ώβ€Œβ€ο»Ώβ€Œβ€Œβ€ο»Ώο»Ώβ€Œβ€β€Œβ€‹β€Œβ€β€Œβ€Œβ€‹ο»Ώο»Ώβ€Œβ€Œο»Ώβ€‹β€‹β€Œο»Ώβ€‹β€β€Œβ€β€Œβ€Œβ€Œο»Ώβ€‹ο»Ώβ€Œβ€β€Œβ€Œβ€Œβ€ο»Ώβ€β€Œο»Ώβ€Œβ€‹β€Œβ€β€‹β€Œβ€Œο»Ώβ€Œβ€‹β€Œβ€β€β€Œβ€Œβ€ο»Ώο»Ώβ€Œβ€ο»Ώβ€β€‹ο»Ώβ€ο»Ώβ€Œβ€β€β€Œβ€Œβ€β€Œβ€‹β€‹ο»Ώο»Ώβ€Œβ€Œβ€β€Œο»Ώβ€Œο»Ώβ€‹β€‹β€Œβ€β€ο»Ώβ€Œβ€Œβ€Œβ€β€Œβ€β€‹β€Œβ€Œο»Ώβ€Œβ€‹β€Œο»Ώβ€Œβ€Œβ€Œβ€β€Œβ€β€‹ο»Ώβ€Œβ€β€Œβ€Œβ€Œβ€Œβ€Œβ€ο»Ώβ€Œβ€Œβ€Œβ€‹β€Œβ€Œο»Ώβ€Œβ€β€Œο»Ώβ€Œβ€Œβ€Œβ€‹ο»Ώο»Ώβ€Œβ€ο»Ώβ€‹β€Œβ€β€Œβ€β€Œο»Ώβ€β€β€‹ο»Ώβ€Œβ€‹β€Œβ€ο»Ώβ€β€Œβ€‹β€Œο»Ώβ€Œβ€‹ο»Ώο»Ώβ€‹ο»Ώβ€ο»Ώβ€Œο»Ώβ€Œβ€‹β€Œο»Ώβ€β€Œβ€Œο»Ώβ€‹β€‹β€Œβ€β€Œβ€Œβ€‹ο»Ώο»Ώβ€Œβ€Œβ€β€‹β€β€Œβ€ο»Ώβ€‹β€Œβ€ο»Ώο»Ώβ€Œβ€β€Œο»Ώβ€‹ο»Ώβ€ο»Ώβ€Œο»Ώβ€‹β€‹β€Œβ€β€‹β€Œβ€Œο»Ώβ€Œβ€‹β€Œβ€β€β€‹β€‹ο»Ώο»Ώβ€Œβ€Œο»Ώβ€‹β€‹β€Œβ€β€‹β€Œβ€Œβ€β€Œο»Ώβ€Œβ€β€Œβ€Œβ€Œβ€‹β€‹β€β€Œο»Ώβ€Œβ€Œβ€Œβ€β€β€Œβ€Œβ€ο»Ώβ€‹β€Œβ€β€Œβ€‹β€Œβ€β€Œβ€Œβ€Œο»Ώβ€‹β€β€‹β€β€Œβ€Œβ€‹ο»Ώβ€Œβ€Œβ€Œβ€‹β€‹β€β€Œβ€Œο»Ώο»Ώβ€Œβ€β€ο»Ώβ€Œβ€β€Œβ€Œβ€Œο»Ώβ€β€Œβ€‹β€β€Œβ€Œβ€‹ο»Ώβ€‹ο»Ώβ€Œβ€‹β€Œβ€‹β€‹β€β€Œβ€Œβ€‹ο»Ώβ€‹ο»Ώβ€Œβ€‹β€Œβ€‹β€‹β€β€Œβ€Œβ€‹ο»Ώβ€‹β€β€‹ο»Ώβ€‹β€β€Œβ€‹β€β€β€‹ο»Ώβ€‹β€‹β€‹ο»Ώβ€Œο»Ώβ€Œο»Ώβ€β€β€‹β€ο»Ώβ€Œβ€Œβ€β€β€Œβ€Œβ€Œβ€‹β€β€Œβ€β€‹β€β€Œβ€ο»Ώβ€Œβ€Œβ€β€β€Œβ€Œβ€Œβ€‹β€‹β€Œβ€Œβ€Œβ€‹β€‹β€β€Œβ€Œβ€‹ο»Ώβ€‹β€β€‹ο»Ώβ€‹β€β€‹β€β€Œβ€Œβ€‹ο»Ώβ€Œβ€Œβ€Œβ€‹β€Œβ€‹β€‹β€ο»Ώβ€β€Œο»Ώβ€‹β€β€Œβ€β€β€Œβ€Œβ€β€‹ο»Ώβ€Œβ€β€β€‹β€Œβ€Œβ€Œβ€‹β€Œβ€β€Œβ€Œβ€Œο»Ώβ€β€‹β€Œο»Ώβ€Œβ€‹β€‹β€β€Œβ€Œβ€‹ο»Ώβ€Œβ€Œβ€Œβ€‹β€‹β€β€Œβ€Œο»Ώο»Ώβ€Œβ€β€ο»Ώβ€Œβ€β€Œβ€Œβ€Œο»Ώβ€β€Œβ€‹β€β€Œβ€Œβ€‹ο»Ώβ€‹ο»Ώβ€Œβ€‹β€Œβ€‹β€‹β€β€Œβ€Œβ€‹ο»Ώβ€‹ο»Ώβ€Œβ€‹β€Œβ€‹β€‹β€β€Œβ€Œβ€‹ο»Ώβ€‹β€β€‹ο»Ώβ€‹β€β€Œβ€β€β€β€Œβ€β€‹β€Œβ€Œβ€Œβ€‹β€Œβ€Œβ€β€Œβ€‹β€Œο»Ώβ€‹β€β€Œβ€‹β€‹β€β€‹ο»Ώβ€‹β€Œβ€Œβ€Œβ€‹β€‹β€Œβ€‹β€Œβ€‹β€Œβ€‹ο»Ώο»Ώβ€Œβ€β€‹β€Œβ€Œβ€ο»Ώβ€Œβ€‹β€β€Œβ€Œβ€‹ο»Ώβ€‹β€β€‹ο»Ώβ€‹β€β€‹β€β€Œβ€Œβ€‹ο»Ώβ€Œβ€Œβ€Œβ€‹β€Œβ€‹β€‹β€ο»Ώβ€β€Œβ€β€‹ο»Ώβ€Œβ€β€β€‹β€Œβ€β€β€Œβ€Œβ€ο»Ώβ€‹β€Œβ€β€Œβ€‹β€Œο»Ώβ€‹β€β€Œβ€β€Œβ€Œβ€Œβ€ο»Ώβ€β€‹β€β€Œβ€Œβ€‹ο»Ώβ€Œβ€Œβ€Œβ€‹β€‹β€β€Œβ€Œο»Ώο»Ώβ€Œβ€β€ο»Ώβ€Œβ€β€Œβ€Œβ€Œο»Ώβ€β€Œβ€‹β€β€Œβ€Œβ€‹ο»Ώβ€‹ο»Ώβ€Œβ€‹β€Œβ€‹β€‹β€β€Œβ€Œβ€‹ο»Ώβ€‹ο»Ώβ€Œβ€‹β€Œβ€‹β€‹β€β€Œβ€Œβ€‹ο»Ώβ€‹β€β€‹ο»Ώβ€‹β€β€Œβ€‹ο»Ώβ€β€Œβ€Œβ€Œο»Ώβ€Œβ€ο»Ώβ€‹β€‹ο»Ώβ€Œο»Ώβ€‹ο»Ώβ€‹β€Œβ€Œβ€β€Œο»Ώβ€Œβ€Œβ€β€β€Œβ€‹β€β€β€Œβ€Œβ€Œβ€Œβ€Œβ€Œβ€Œο»Ώβ€Œβ€‹β€Œβ€Œβ€Œβ€β€β€Œβ€‹β€β€Œβ€Œβ€‹ο»Ώβ€‹β€β€‹ο»Ώβ€‹β€β€‹β€β€Œβ€Œβ€‹ο»Ώβ€Œβ€Œβ€Œβ€‹β€Œβ€‹β€‹β€ο»Ώβ€β€Œο»Ώβ€Œβ€‹β€Œβ€β€Œβ€Œβ€Œο»Ώβ€β€‹β€Œο»Ώβ€Œβ€‹β€‹ο»Ώο»Ώο»Ώβ€Œβ€β€‹β€β€Œβ€β€‹β€Œβ€Œο»Ώβ€‹ο»Ώβ€Œβ€β€Œβ€Œβ€Œβ€Œβ€Œβ€Œβ€Œο»Ώβ€‹β€β€Œβ€ο»Ώβ€‹β€‹ο»Ώο»Ώβ€Œβ€Œβ€β€β€‹β€Œο»Ώβ€Œβ€‹β€Œο»Ώβ€Œβ€‹β€Œο»Ώβ€‹β€‹β€Œο»Ώβ€‹ο»Ώβ€‹β€β€Œβ€Œβ€‹ο»Ώβ€‹ο»Ώβ€Œβ€‹β€‹β€Œβ€‹β€β€Œβ€Œβ€‹ο»Ώβ€‹β€β€Œβ€‹β€Œβ€β€‹β€β€Œβ€Œβ€‹ο»Ώβ€‹β€β€Œβ€‹β€Œβ€β€Œβ€β€β€Œβ€Œβ€ο»Ώβ€β€Œο»Ώβ€Œβ€‹β€Œβ€β€Œβ€Œβ€Œβ€ο»Ώβ€‹β€‹ο»Ώβ€Œβ€‹β€‹ο»Ώβ€Œο»Ώβ€‹ο»Ώβ€‹β€Œβ€‹β€ο»Ώβ€β€Œο»Ώβ€‹ο»Ώβ€Œβ€β€‹β€Œβ€Œβ€ο»Ώβ€β€Œβ€β€β€Œβ€Œο»Ώβ€Œβ€‹β€Œο»Ώβ€β€Œβ€‹β€ο»Ώβ€β€Œο»Ώβ€‹ο»Ώβ€Œο»Ώβ€Œβ€‹β€Œο»Ώβ€Œβ€Œβ€Œβ€β€Œβ€‹β€Œβ€β€β€Œβ€Œβ€ο»Ώο»Ώβ€‹β€β€Œβ€β€Œβ€β€β€Œβ€Œβ€β€Œβ€‹β€‹ο»Ώο»Ώβ€Œβ€Œβ€β€Œο»Ώβ€Œο»Ώβ€‹β€‹β€Œβ€β€ο»Ώβ€Œβ€Œβ€Œβ€β€Œβ€β€‹β€Œβ€Œο»Ώβ€Œβ€‹β€Œο»Ώβ€Œβ€Œβ€Œβ€β€Œβ€β€‹ο»Ώβ€Œβ€β€Œβ€Œβ€Œβ€Œβ€Œβ€ο»Ώβ€Œβ€Œβ€Œβ€‹β€Œβ€Œο»Ώβ€Œβ€β€Œο»Ώβ€Œβ€Œβ€Œβ€‹ο»Ώο»Ώβ€Œβ€ο»Ώβ€‹β€Œβ€β€Œβ€β€Œο»Ώβ€β€β€‹ο»Ώβ€Œβ€‹β€Œβ€ο»Ώβ€β€Œβ€‹β€Œο»Ώβ€Œβ€‹ο»Ώο»Ώβ€‹β€β€Œβ€β€Œο»Ώβ€Œβ€‹β€Œο»Ώβ€β€Œβ€Œο»Ώβ€‹β€‹β€Œβ€β€Œβ€Œβ€‹ο»Ώο»Ώβ€Œβ€Œβ€β€‹β€β€Œβ€ο»Ώβ€‹β€Œβ€ο»Ώο»Ώβ€Œβ€β€Œο»Ώβ€‹β€β€Œβ€β€Œο»Ώβ€‹β€‹β€Œβ€β€‹β€Œβ€Œο»Ώβ€Œβ€‹β€Œβ€β€β€‹β€‹ο»Ώο»Ώβ€Œβ€Œο»Ώβ€‹β€‹β€Œβ€β€‹β€Œβ€Œβ€β€Œο»Ώβ€Œβ€β€Œβ€Œβ€Œβ€‹β€‹β€β€Œο»Ώβ€Œβ€Œβ€Œβ€β€β€Œβ€Œβ€ο»Ώβ€‹β€Œβ€β€Œβ€‹β€Œβ€β€Œβ€Œβ€Œο»Ώβ€‹β€β€‹β€β€Œβ€Œβ€‹ο»Ώβ€Œβ€Œβ€Œβ€‹β€‹β€β€Œβ€Œο»Ώο»Ώβ€Œβ€β€ο»Ώβ€Œβ€β€Œβ€Œβ€Œο»Ώβ€β€Œβ€‹β€β€Œβ€Œβ€‹ο»Ώβ€‹ο»Ώβ€Œβ€‹β€Œβ€‹β€‹β€β€Œβ€Œβ€‹ο»Ώβ€‹ο»Ώβ€Œβ€‹β€Œβ€‹β€‹β€β€Œβ€Œβ€‹ο»Ώβ€‹β€β€‹ο»Ώβ€‹β€β€Œβ€‹β€β€β€‹ο»Ώβ€‹β€‹β€‹ο»Ώβ€Œο»Ώβ€Œο»Ώβ€β€β€‹β€ο»Ώβ€Œβ€Œβ€β€β€Œβ€Œβ€Œβ€‹β€β€Œβ€β€‹β€β€Œβ€ο»Ώβ€Œβ€Œβ€β€β€Œβ€Œβ€Œβ€‹β€‹β€Œβ€Œβ€Œβ€‹β€‹β€β€Œβ€Œβ€‹ο»Ώβ€‹β€β€‹ο»Ώβ€‹β€β€‹β€β€Œβ€Œβ€‹ο»Ώβ€Œβ€Œβ€Œβ€‹β€Œβ€‹β€‹β€ο»Ώβ€β€Œο»Ώβ€‹β€β€Œβ€β€β€Œβ€Œβ€β€‹ο»Ώβ€Œβ€β€β€‹β€Œβ€Œβ€Œβ€‹β€Œβ€β€Œβ€Œβ€Œο»Ώβ€β€‹β€Œο»Ώβ€Œβ€‹β€‹β€β€Œβ€Œβ€‹ο»Ώβ€Œβ€Œβ€Œβ€‹β€‹β€β€Œβ€Œο»Ώο»Ώβ€Œβ€β€ο»Ώβ€Œβ€β€Œβ€Œβ€Œο»Ώβ€β€Œβ€‹β€β€Œβ€Œβ€‹ο»Ώβ€‹ο»Ώβ€Œβ€‹β€Œβ€‹β€‹β€β€Œβ€Œβ€‹ο»Ώβ€‹ο»Ώβ€Œβ€‹β€Œβ€‹β€‹β€β€Œβ€Œβ€‹ο»Ώβ€‹β€β€‹ο»Ώβ€‹β€β€Œβ€β€β€β€Œβ€β€‹β€Œβ€Œβ€Œβ€‹β€Œβ€Œβ€β€Œβ€‹β€Œο»Ώβ€‹β€β€Œβ€‹β€‹β€β€‹ο»Ώβ€‹β€Œβ€Œβ€Œβ€‹β€‹β€Œβ€‹β€Œβ€‹β€Œβ€‹ο»Ώο»Ώβ€Œβ€β€‹β€Œβ€Œβ€ο»Ώβ€Œβ€‹β€β€Œβ€Œβ€‹ο»Ώβ€‹β€β€‹ο»Ώβ€‹β€β€‹β€β€Œβ€Œβ€‹ο»Ώβ€Œβ€Œβ€Œβ€‹β€Œβ€‹β€‹β€ο»Ώβ€β€Œβ€β€‹ο»Ώβ€Œβ€β€β€‹β€Œβ€β€β€Œβ€Œβ€ο»Ώβ€‹β€Œβ€β€Œβ€‹β€Œο»Ώβ€‹β€β€Œβ€β€Œβ€Œβ€Œβ€ο»Ώβ€β€‹β€β€Œβ€Œβ€‹ο»Ώβ€Œβ€Œβ€Œβ€‹β€‹β€β€Œβ€Œο»Ώο»Ώβ€Œβ€β€ο»Ώβ€Œβ€β€Œβ€Œβ€Œο»Ώβ€β€Œβ€‹β€β€Œβ€Œβ€‹ο»Ώβ€‹ο»Ώβ€Œβ€‹β€Œβ€‹β€‹β€β€Œβ€Œβ€‹ο»Ώβ€‹ο»Ώβ€Œβ€‹β€Œβ€‹β€‹β€β€Œβ€Œβ€‹ο»Ώβ€‹β€β€‹ο»Ώβ€‹β€β€Œβ€‹ο»Ώβ€β€Œβ€Œβ€Œο»Ώβ€Œβ€ο»Ώβ€‹β€‹ο»Ώβ€Œο»Ώβ€‹ο»Ώβ€‹β€Œβ€Œβ€β€Œο»Ώβ€Œβ€Œβ€β€β€Œβ€‹β€β€β€Œβ€Œβ€Œβ€Œβ€Œβ€Œβ€Œο»Ώβ€Œβ€‹β€Œβ€Œβ€Œβ€β€β€Œβ€‹β€β€Œβ€Œβ€‹ο»Ώβ€‹β€β€‹ο»Ώβ€‹β€β€‹β€β€Œβ€Œβ€‹ο»Ώβ€Œβ€Œβ€Œβ€‹β€Œβ€‹β€‹β€ο»Ώβ€β€Œο»Ώβ€Œβ€‹β€Œβ€β€Œβ€Œβ€Œο»Ώβ€β€‹β€Œο»Ώβ€Œβ€‹β€‹β€β€Œβ€β€Œο»Ώβ€‹β€‹β€Œβ€β€Œβ€Œβ€Œο»Ώβ€‹β€β€Œο»Ώβ€‹ο»Ώβ€Œο»Ώβ€‹β€‹β€Œβ€β€Œβ€Œβ€Œβ€β€‹ο»Ώβ€Œο»Ώβ€Œβ€‹β€Œβ€β€β€Œβ€Œο»Ώβ€Œβ€β€Œβ€β€Œβ€Œβ€‹ο»Ώο»Ώβ€Œβ€Œο»Ώβ€‹β€‹β€Œο»Ώβ€Œβ€Œβ€Œβ€β€‹β€β€Œβ€ο»Ώβ€‹β€Œβ€β€β€Œβ€Œο»Ώβ€‹ο»Ώβ€Œβ€β€β€‹β€Œβ€β€Œβ€Œβ€Œβ€β€Œβ€‹β€‹β€β€‹β€β€Œο»Ώο»Ώβ€Œ

PART 9 β€” F1ND_TH3_CYB0RG_TR34SUR3β€‹β€‹β€‹β€‹β€Œο»Ώβ€ο»Ώβ€‹β€β€‹β€β€Œβ€ο»Ώο»Ώβ€Œο»Ώβ€‹β€β€Œβ€β€β€Œβ€Œβ€β€Œο»Ώβ€Œβ€β€β€Œβ€Œβ€ο»Ώβ€β€‹β€β€‹β€β€‹ο»Ώβ€β€β€‹β€β€‹β€β€Œο»Ώβ€‹ο»Ώβ€Œβ€β€‹β€Œβ€Œβ€ο»Ώβ€β€Œβ€β€β€Œβ€Œο»Ώβ€Œβ€‹β€Œο»Ώβ€β€Œβ€‹β€ο»Ώβ€β€Œβ€β€β€Œβ€Œβ€ο»Ώο»Ώβ€‹β€β€‹β€β€‹β€ο»Ώβ€‹β€‹β€β€‹β€β€Œβ€β€β€‹β€Œο»Ώβ€‹β€β€Œβ€β€Œβ€Œβ€Œβ€β€Œβ€β€‹β€β€‹β€β€‹ο»Ώβ€β€β€‹β€β€‹β€β€Œβ€β€β€‹β€Œο»Ώβ€Œβ€‹β€Œο»Ώβ€Œβ€‹β€Œο»Ώβ€‹β€‹β€Œο»Ώβ€‹ο»Ώβ€‹ο»Ώβ€β€β€‹β€ο»Ώο»Ώβ€‹β€ο»Ώο»Ώβ€Œβ€β€β€Œβ€Œβ€ο»Ώβ€β€Œο»Ώβ€Œβ€‹β€Œβ€β€Œβ€Œβ€Œβ€ο»Ώβ€‹β€‹ο»Ώβ€Œβ€‹β€‹ο»Ώβ€Œο»Ώβ€‹ο»Ώβ€‹β€Œβ€‹β€ο»Ώβ€β€Œο»Ώβ€‹ο»Ώβ€Œβ€β€‹β€Œβ€Œβ€ο»Ώβ€β€Œβ€β€β€Œβ€Œο»Ώβ€Œβ€‹β€Œο»Ώβ€β€Œβ€‹β€ο»Ώβ€β€Œο»Ώβ€‹ο»Ώβ€Œο»Ώβ€Œβ€‹β€Œο»Ώβ€Œβ€Œβ€Œβ€β€Œβ€‹β€Œβ€β€β€Œβ€Œβ€ο»Ώο»Ώβ€‹β€ο»Ώο»Ώβ€Œβ€β€β€Œβ€Œβ€ο»Ώβ€β€Œο»Ώβ€Œβ€‹β€Œβ€β€Œβ€Œβ€Œβ€ο»Ώβ€β€Œο»Ώβ€Œβ€‹β€‹β€ο»Ώο»Ώβ€Œβ€β€Œβ€Œβ€Œβ€β€Œβ€‹β€Œβ€β€β€Œβ€Œο»Ώβ€Œβ€‹β€‹β€ο»Ώο»Ώβ€Œβ€ο»Ώβ€Œβ€Œβ€ο»Ώο»Ώβ€Œβ€β€Œβ€‹β€Œβ€β€Œβ€Œβ€‹ο»Ώο»Ώβ€Œβ€Œο»Ώβ€‹β€‹β€Œο»Ώβ€‹β€β€Œβ€β€Œβ€Œβ€Œο»Ώβ€‹ο»Ώβ€Œβ€β€Œβ€Œβ€Œβ€ο»Ώβ€β€Œο»Ώβ€Œβ€‹β€Œβ€β€‹β€Œβ€Œο»Ώβ€Œβ€‹β€Œβ€β€β€Œβ€Œβ€ο»Ώο»Ώβ€Œβ€ο»Ώβ€β€‹ο»Ώβ€ο»Ώβ€Œβ€β€β€Œβ€Œβ€β€Œβ€‹β€‹ο»Ώο»Ώβ€Œβ€Œβ€β€Œο»Ώβ€Œο»Ώβ€‹β€‹β€Œβ€β€ο»Ώβ€Œβ€Œβ€Œβ€β€Œβ€β€‹β€Œβ€Œο»Ώβ€Œβ€‹β€Œο»Ώβ€Œβ€Œβ€Œβ€β€Œβ€β€‹ο»Ώβ€Œβ€β€Œβ€Œβ€Œβ€Œβ€Œβ€ο»Ώβ€Œβ€Œβ€Œβ€‹β€Œβ€Œο»Ώβ€Œβ€β€Œο»Ώβ€Œβ€Œβ€Œβ€‹ο»Ώο»Ώβ€Œβ€ο»Ώβ€‹β€Œβ€β€Œβ€β€Œο»Ώβ€β€β€‹ο»Ώβ€Œβ€‹β€Œβ€ο»Ώβ€β€Œβ€‹β€Œο»Ώβ€Œβ€‹ο»Ώο»Ώβ€‹ο»Ώβ€ο»Ώβ€Œο»Ώβ€Œβ€‹β€Œο»Ώβ€β€Œβ€Œο»Ώβ€‹β€‹β€Œβ€β€Œβ€Œβ€‹ο»Ώο»Ώβ€Œβ€Œβ€β€‹β€β€Œβ€ο»Ώβ€‹β€Œβ€ο»Ώο»Ώβ€Œβ€β€Œο»Ώβ€‹ο»Ώβ€ο»Ώβ€Œο»Ώβ€‹β€‹β€Œβ€β€‹β€Œβ€Œο»Ώβ€Œβ€‹β€Œβ€β€β€‹β€‹ο»Ώο»Ώβ€Œβ€Œο»Ώβ€‹β€‹β€Œβ€β€‹β€Œβ€Œβ€β€Œο»Ώβ€Œβ€β€Œβ€Œβ€Œβ€‹β€‹β€β€Œο»Ώβ€Œβ€Œβ€Œβ€β€β€Œβ€Œβ€ο»Ώβ€‹β€Œβ€β€Œβ€‹β€Œβ€β€Œβ€Œβ€Œο»Ώβ€‹β€β€‹β€β€Œβ€Œβ€‹ο»Ώβ€Œβ€Œβ€Œβ€‹β€‹β€β€Œβ€Œο»Ώο»Ώβ€Œβ€β€ο»Ώβ€Œβ€β€Œβ€Œβ€Œο»Ώβ€β€Œβ€‹β€β€Œβ€Œβ€‹ο»Ώβ€‹ο»Ώβ€Œβ€‹β€Œβ€‹β€‹β€β€Œβ€Œβ€‹ο»Ώβ€‹ο»Ώβ€Œβ€‹β€Œβ€‹β€‹β€β€Œβ€Œβ€‹ο»Ώβ€‹β€β€‹ο»Ώβ€‹β€β€Œβ€‹β€β€β€‹ο»Ώβ€‹β€‹β€‹ο»Ώβ€Œο»Ώβ€Œο»Ώβ€β€β€‹β€ο»Ώβ€Œβ€Œβ€β€β€Œβ€Œβ€Œβ€‹β€β€Œβ€β€‹β€β€Œβ€ο»Ώβ€Œβ€Œβ€β€β€Œβ€Œβ€Œβ€‹β€‹β€Œβ€Œβ€Œβ€‹β€‹β€β€Œβ€Œβ€‹ο»Ώβ€‹β€β€‹ο»Ώβ€‹β€β€‹β€β€Œβ€Œβ€‹ο»Ώβ€Œβ€Œβ€Œβ€‹β€Œβ€‹β€‹β€ο»Ώβ€β€Œο»Ώβ€‹β€β€Œβ€β€β€Œβ€Œβ€β€‹ο»Ώβ€Œβ€β€β€‹β€Œβ€Œβ€Œβ€‹β€Œβ€β€Œβ€Œβ€Œο»Ώβ€β€‹β€Œο»Ώβ€Œβ€‹β€‹β€β€Œβ€Œβ€‹ο»Ώβ€Œβ€Œβ€Œβ€‹β€‹β€β€Œβ€Œο»Ώο»Ώβ€Œβ€β€ο»Ώβ€Œβ€β€Œβ€Œβ€Œο»Ώβ€β€Œβ€‹β€β€Œβ€Œβ€‹ο»Ώβ€‹ο»Ώβ€Œβ€‹β€Œβ€‹β€‹β€β€Œβ€Œβ€‹ο»Ώβ€‹ο»Ώβ€Œβ€‹β€Œβ€‹β€‹β€β€Œβ€Œβ€‹ο»Ώβ€‹β€β€‹ο»Ώβ€‹β€β€‹ο»Ώβ€β€‹β€Œο»Ώβ€‹β€Œβ€Œβ€β€Œβ€Œβ€Œβ€β€‹β€β€Œο»Ώβ€‹β€‹β€‹ο»Ώβ€β€Œβ€Œο»Ώβ€‹β€β€‹ο»Ώβ€β€‹β€Œο»Ώβ€Œο»Ώβ€‹ο»Ώβ€β€Œβ€Œβ€‹ο»Ώβ€‹β€Œβ€β€Œβ€‹β€‹β€β€Œβ€Œβ€‹ο»Ώβ€‹β€β€‹ο»Ώβ€‹β€β€‹β€β€Œβ€Œβ€‹ο»Ώβ€Œβ€Œβ€Œβ€‹β€Œβ€‹β€‹β€ο»Ώβ€β€Œβ€β€‹ο»Ώβ€Œβ€β€β€‹β€Œβ€β€β€Œβ€Œβ€ο»Ώβ€‹β€Œβ€β€Œβ€‹β€Œο»Ώβ€‹β€β€Œβ€β€Œβ€Œβ€Œβ€ο»Ώβ€β€‹β€β€Œβ€Œβ€‹ο»Ώβ€Œβ€Œβ€Œβ€‹β€‹β€β€Œβ€Œο»Ώο»Ώβ€Œβ€β€ο»Ώβ€Œβ€β€Œβ€Œβ€Œο»Ώβ€β€Œβ€‹β€β€Œβ€Œβ€‹ο»Ώβ€‹ο»Ώβ€Œβ€‹β€Œβ€‹β€‹β€β€Œβ€Œβ€‹ο»Ώβ€‹ο»Ώβ€Œβ€‹β€Œβ€‹β€‹β€β€Œβ€Œβ€‹ο»Ώβ€‹β€β€‹ο»Ώβ€‹β€β€Œβ€‹β€β€‹β€Œβ€‹β€Œβ€β€Œβ€‹β€β€‹β€Œβ€Œβ€Œβ€Œβ€Œβ€ο»Ώο»Ώβ€‹ο»Ώβ€Œβ€β€Œβ€β€‹β€Œβ€Œβ€β€‹ο»Ώβ€Œβ€Œβ€‹β€‹β€Œβ€‹β€Œο»Ώβ€Œο»Ώβ€β€‹β€‹β€ο»Ώβ€Œβ€‹β€β€Œβ€Œβ€‹ο»Ώβ€‹β€β€‹ο»Ώβ€‹β€β€‹β€β€Œβ€Œβ€‹ο»Ώβ€Œβ€Œβ€Œβ€‹β€Œβ€‹β€‹β€ο»Ώβ€β€Œο»Ώβ€Œβ€‹β€Œβ€β€Œβ€Œβ€Œο»Ώβ€β€‹β€Œο»Ώβ€Œβ€‹β€‹ο»Ώο»Ώο»Ώβ€Œβ€β€‹β€β€Œβ€β€‹β€Œβ€Œο»Ώβ€‹ο»Ώβ€Œβ€β€Œβ€Œβ€Œβ€Œβ€Œβ€Œβ€Œο»Ώβ€‹β€β€Œβ€ο»Ώβ€‹β€‹ο»Ώο»Ώβ€Œβ€Œβ€β€β€‹β€Œο»Ώβ€Œβ€‹β€Œο»Ώβ€Œβ€‹β€Œο»Ώβ€‹β€‹β€Œο»Ώβ€‹ο»Ώβ€‹β€β€Œβ€Œβ€‹ο»Ώβ€‹ο»Ώβ€Œβ€‹β€‹β€Œβ€‹β€β€Œβ€Œβ€‹ο»Ώβ€‹β€β€Œβ€‹β€Œβ€β€‹β€β€Œβ€Œβ€‹ο»Ώβ€‹β€β€Œβ€‹β€Œβ€β€Œβ€β€β€Œβ€Œβ€ο»Ώβ€β€Œο»Ώβ€Œβ€‹β€Œβ€β€Œβ€Œβ€Œβ€ο»Ώβ€‹β€‹ο»Ώβ€Œβ€‹β€‹ο»Ώβ€Œο»Ώβ€‹ο»Ώβ€‹β€Œβ€‹β€ο»Ώβ€β€Œο»Ώβ€‹ο»Ώβ€Œβ€β€‹β€Œβ€Œβ€ο»Ώβ€β€Œβ€β€β€Œβ€Œο»Ώβ€Œβ€‹β€Œο»Ώβ€β€Œβ€‹β€ο»Ώβ€β€Œο»Ώβ€‹ο»Ώβ€Œο»Ώβ€Œβ€‹β€Œο»Ώβ€Œβ€Œβ€Œβ€β€Œβ€‹β€Œβ€β€β€Œβ€Œβ€ο»Ώο»Ώβ€‹β€β€Œβ€β€Œβ€β€β€Œβ€Œβ€β€Œβ€‹β€‹ο»Ώο»Ώβ€Œβ€Œβ€β€Œο»Ώβ€Œο»Ώβ€‹β€‹β€Œβ€β€ο»Ώβ€Œβ€Œβ€Œβ€β€Œβ€β€‹β€Œβ€Œο»Ώβ€Œβ€‹β€Œο»Ώβ€Œβ€Œβ€Œβ€β€Œβ€β€‹ο»Ώβ€Œβ€β€Œβ€Œβ€Œβ€Œβ€Œβ€ο»Ώβ€Œβ€Œβ€Œβ€‹β€Œβ€Œο»Ώβ€Œβ€β€Œο»Ώβ€Œβ€Œβ€Œβ€‹ο»Ώο»Ώβ€Œβ€ο»Ώβ€‹β€Œβ€β€Œβ€β€Œο»Ώβ€β€β€‹ο»Ώβ€Œβ€‹β€Œβ€ο»Ώβ€β€Œβ€‹β€Œο»Ώβ€Œβ€‹ο»Ώο»Ώβ€‹β€β€Œβ€β€Œο»Ώβ€Œβ€‹β€Œο»Ώβ€β€Œβ€Œο»Ώβ€‹β€‹β€Œβ€β€Œβ€Œβ€‹ο»Ώο»Ώβ€Œβ€Œβ€β€‹β€β€Œβ€ο»Ώβ€‹β€Œβ€ο»Ώο»Ώβ€Œβ€β€Œο»Ώβ€‹β€β€Œβ€β€Œο»Ώβ€‹β€‹β€Œβ€β€‹β€Œβ€Œο»Ώβ€Œβ€‹β€Œβ€β€β€‹β€‹ο»Ώο»Ώβ€Œβ€Œο»Ώβ€‹β€‹β€Œβ€β€‹β€Œβ€Œβ€β€Œο»Ώβ€Œβ€β€Œβ€Œβ€Œβ€‹β€‹β€β€Œο»Ώβ€Œβ€Œβ€Œβ€β€β€Œβ€Œβ€ο»Ώβ€‹β€Œβ€β€Œβ€‹β€Œβ€β€Œβ€Œβ€Œο»Ώβ€‹β€β€‹β€β€Œβ€Œβ€‹ο»Ώβ€Œβ€Œβ€Œβ€‹β€‹β€β€Œβ€Œο»Ώο»Ώβ€Œβ€β€ο»Ώβ€Œβ€β€Œβ€Œβ€Œο»Ώβ€β€Œβ€‹β€β€Œβ€Œβ€‹ο»Ώβ€‹ο»Ώβ€Œβ€‹β€Œβ€‹β€‹β€β€Œβ€Œβ€‹ο»Ώβ€‹ο»Ώβ€Œβ€‹β€Œβ€‹β€‹β€β€Œβ€Œβ€‹ο»Ώβ€‹β€β€‹ο»Ώβ€‹β€β€Œβ€‹β€β€β€‹ο»Ώβ€‹β€‹β€‹ο»Ώβ€Œο»Ώβ€Œο»Ώβ€β€β€‹β€ο»Ώβ€Œβ€Œβ€β€β€Œβ€Œβ€Œβ€‹β€β€Œβ€β€‹β€β€Œβ€ο»Ώβ€Œβ€Œβ€β€β€Œβ€Œβ€Œβ€‹β€‹β€Œβ€Œβ€Œβ€‹β€‹β€β€Œβ€Œβ€‹ο»Ώβ€‹β€β€‹ο»Ώβ€‹β€β€‹β€β€Œβ€Œβ€‹ο»Ώβ€Œβ€Œβ€Œβ€‹β€Œβ€‹β€‹β€ο»Ώβ€β€Œο»Ώβ€‹β€β€Œβ€β€β€Œβ€Œβ€β€‹ο»Ώβ€Œβ€β€β€‹β€Œβ€Œβ€Œβ€‹β€Œβ€β€Œβ€Œβ€Œο»Ώβ€β€‹β€Œο»Ώβ€Œβ€‹β€‹β€β€Œβ€Œβ€‹ο»Ώβ€Œβ€Œβ€Œβ€‹β€‹β€β€Œβ€Œο»Ώο»Ώβ€Œβ€β€ο»Ώβ€Œβ€β€Œβ€Œβ€Œο»Ώβ€β€Œβ€‹β€β€Œβ€Œβ€‹ο»Ώβ€‹ο»Ώβ€Œβ€‹β€Œβ€‹β€‹β€β€Œβ€Œβ€‹ο»Ώβ€‹ο»Ώβ€Œβ€‹β€Œβ€‹β€‹β€β€Œβ€Œβ€‹ο»Ώβ€‹β€β€‹ο»Ώβ€‹β€β€‹ο»Ώβ€β€‹β€Œο»Ώβ€‹β€Œβ€Œβ€β€Œβ€Œβ€Œβ€β€‹β€β€Œο»Ώβ€‹β€‹β€‹ο»Ώβ€β€Œβ€Œο»Ώβ€‹β€β€‹ο»Ώβ€β€‹β€Œο»Ώβ€Œο»Ώβ€‹ο»Ώβ€β€Œβ€Œβ€‹ο»Ώβ€‹β€Œβ€β€Œβ€‹β€‹β€β€Œβ€Œβ€‹ο»Ώβ€‹β€β€‹ο»Ώβ€‹β€β€‹β€β€Œβ€Œβ€‹ο»Ώβ€Œβ€Œβ€Œβ€‹β€Œβ€‹β€‹β€ο»Ώβ€β€Œβ€β€‹ο»Ώβ€Œβ€β€β€‹β€Œβ€β€β€Œβ€Œβ€ο»Ώβ€‹β€Œβ€β€Œβ€‹β€Œο»Ώβ€‹β€β€Œβ€β€Œβ€Œβ€Œβ€ο»Ώβ€β€‹β€β€Œβ€Œβ€‹ο»Ώβ€Œβ€Œβ€Œβ€‹β€‹β€β€Œβ€Œο»Ώο»Ώβ€Œβ€β€ο»Ώβ€Œβ€β€Œβ€Œβ€Œο»Ώβ€β€Œβ€‹β€β€Œβ€Œβ€‹ο»Ώβ€‹ο»Ώβ€Œβ€‹β€Œβ€‹β€‹β€β€Œβ€Œβ€‹ο»Ώβ€‹ο»Ώβ€Œβ€‹β€Œβ€‹β€‹β€β€Œβ€Œβ€‹ο»Ώβ€‹β€β€‹ο»Ώβ€‹β€β€Œβ€‹β€β€‹β€Œβ€‹β€Œβ€β€Œβ€‹β€β€‹β€Œβ€Œβ€Œβ€Œβ€Œβ€ο»Ώο»Ώβ€‹ο»Ώβ€Œβ€β€Œβ€β€‹β€Œβ€Œβ€β€‹ο»Ώβ€Œβ€Œβ€‹β€‹β€Œβ€‹β€Œο»Ώβ€Œο»Ώβ€β€‹β€‹β€ο»Ώβ€Œβ€‹β€β€Œβ€Œβ€‹ο»Ώβ€‹β€β€‹ο»Ώβ€‹β€β€‹β€β€Œβ€Œβ€‹ο»Ώβ€Œβ€Œβ€Œβ€‹β€Œβ€‹β€‹β€ο»Ώβ€β€Œο»Ώβ€Œβ€‹β€Œβ€β€Œβ€Œβ€Œο»Ώβ€β€‹β€Œο»Ώβ€Œβ€‹β€‹β€β€Œβ€β€Œο»Ώβ€‹β€‹β€Œβ€β€Œβ€Œβ€Œο»Ώβ€‹β€β€Œο»Ώβ€‹ο»Ώβ€Œο»Ώβ€‹β€‹β€Œβ€β€Œβ€Œβ€Œβ€β€‹ο»Ώβ€Œο»Ώβ€Œβ€‹β€Œβ€β€β€Œβ€Œο»Ώβ€Œβ€β€Œβ€β€Œβ€Œβ€‹ο»Ώο»Ώβ€Œβ€Œο»Ώβ€‹β€‹β€Œο»Ώβ€Œβ€Œβ€Œβ€β€‹β€β€Œβ€ο»Ώβ€‹β€Œβ€β€β€Œβ€Œο»Ώβ€‹ο»Ώβ€Œβ€β€β€‹β€Œβ€β€Œβ€Œβ€Œβ€β€Œβ€‹β€‹β€β€‹β€β€Œο»Ώο»Ώβ€Œ

By extracting the archive in part 8, the file β€‹β€‹β€‹β€‹β€Œο»Ώβ€ο»Ώβ€‹β€β€‹β€β€Œβ€ο»Ώο»Ώβ€Œο»Ώβ€‹β€β€Œβ€β€β€Œβ€Œβ€β€Œο»Ώβ€Œβ€β€β€Œβ€Œβ€ο»Ώβ€β€‹β€β€‹β€β€‹ο»Ώβ€β€β€‹β€β€‹β€β€Œο»Ώβ€‹ο»Ώβ€Œβ€β€‹β€Œβ€Œβ€ο»Ώβ€β€Œβ€β€β€Œβ€Œο»Ώβ€Œβ€‹β€Œο»Ώβ€β€Œβ€‹β€ο»Ώβ€β€Œβ€β€β€Œβ€Œβ€ο»Ώο»Ώβ€‹β€β€‹β€β€‹β€ο»Ώβ€‹β€‹β€β€‹β€β€Œβ€β€β€‹β€Œο»Ώβ€‹β€β€Œβ€β€Œβ€Œβ€Œβ€β€Œβ€β€‹β€β€‹β€β€‹ο»Ώβ€β€β€‹β€β€‹β€β€Œβ€β€β€‹β€Œο»Ώβ€Œβ€‹β€Œο»Ώβ€Œβ€‹β€Œο»Ώβ€‹β€‹β€Œο»Ώβ€‹ο»Ώβ€‹ο»Ώβ€β€β€‹β€ο»Ώο»Ώβ€‹β€ο»Ώο»Ώβ€Œβ€β€β€Œβ€Œβ€ο»Ώβ€β€Œο»Ώβ€Œβ€‹β€Œβ€β€Œβ€Œβ€Œβ€ο»Ώβ€‹β€‹ο»Ώβ€Œβ€‹β€‹ο»Ώβ€Œο»Ώβ€‹ο»Ώβ€‹β€Œβ€‹β€ο»Ώβ€β€Œο»Ώβ€‹ο»Ώβ€Œβ€β€‹β€Œβ€Œβ€ο»Ώβ€β€Œβ€β€β€Œβ€Œο»Ώβ€Œβ€‹β€Œο»Ώβ€β€Œβ€‹β€ο»Ώβ€β€Œο»Ώβ€‹ο»Ώβ€Œο»Ώβ€Œβ€‹β€Œο»Ώβ€Œβ€Œβ€Œβ€β€Œβ€‹β€Œβ€β€β€Œβ€Œβ€ο»Ώο»Ώβ€‹β€ο»Ώο»Ώβ€Œβ€β€β€Œβ€Œβ€ο»Ώβ€β€Œο»Ώβ€Œβ€‹β€Œβ€β€Œβ€Œβ€Œβ€ο»Ώβ€β€Œο»Ώβ€Œβ€‹β€‹β€ο»Ώο»Ώβ€Œβ€β€Œβ€Œβ€Œβ€β€Œβ€‹β€Œβ€β€β€Œβ€Œο»Ώβ€Œβ€‹β€‹β€ο»Ώο»Ώβ€Œβ€ο»Ώβ€Œβ€Œβ€ο»Ώο»Ώβ€Œβ€β€Œβ€‹β€Œβ€β€Œβ€Œβ€‹ο»Ώο»Ώβ€Œβ€Œο»Ώβ€‹β€‹β€Œο»Ώβ€‹β€β€Œβ€β€Œβ€Œβ€Œο»Ώβ€‹ο»Ώβ€Œβ€β€Œβ€Œβ€Œβ€ο»Ώβ€β€Œο»Ώβ€Œβ€‹β€Œβ€β€‹β€Œβ€Œο»Ώβ€Œβ€‹β€Œβ€β€β€Œβ€Œβ€ο»Ώο»Ώβ€Œβ€ο»Ώβ€β€‹ο»Ώβ€ο»Ώβ€Œβ€β€β€Œβ€Œβ€β€Œβ€‹β€‹ο»Ώο»Ώβ€Œβ€Œβ€β€Œο»Ώβ€Œο»Ώβ€‹β€‹β€Œβ€β€ο»Ώβ€Œβ€Œβ€Œβ€β€Œβ€β€‹β€Œβ€Œο»Ώβ€Œβ€‹β€Œο»Ώβ€Œβ€Œβ€Œβ€β€Œβ€β€‹ο»Ώβ€Œβ€β€Œβ€Œβ€Œβ€Œβ€Œβ€ο»Ώβ€Œβ€Œβ€Œβ€‹β€Œβ€Œο»Ώβ€Œβ€β€Œο»Ώβ€Œβ€Œβ€Œβ€‹ο»Ώο»Ώβ€Œβ€ο»Ώβ€‹β€Œβ€β€Œβ€β€Œο»Ώβ€β€β€‹ο»Ώβ€Œβ€‹β€Œβ€ο»Ώβ€β€Œβ€‹β€Œο»Ώβ€Œβ€‹ο»Ώο»Ώβ€‹ο»Ώβ€ο»Ώβ€Œο»Ώβ€Œβ€‹β€Œο»Ώβ€β€Œβ€Œο»Ώβ€‹β€‹β€Œβ€β€Œβ€Œβ€‹ο»Ώο»Ώβ€Œβ€Œβ€β€‹β€β€Œβ€ο»Ώβ€‹β€Œβ€ο»Ώο»Ώβ€Œβ€β€Œο»Ώβ€‹ο»Ώβ€ο»Ώβ€Œο»Ώβ€‹β€‹β€Œβ€β€‹β€Œβ€Œο»Ώβ€Œβ€‹β€Œβ€β€β€‹β€‹ο»Ώο»Ώβ€Œβ€Œο»Ώβ€‹β€‹β€Œβ€β€‹β€Œβ€Œβ€β€Œο»Ώβ€Œβ€β€Œβ€Œβ€Œβ€‹β€‹β€β€Œο»Ώβ€Œβ€Œβ€Œβ€β€β€Œβ€Œβ€ο»Ώβ€‹β€Œβ€β€Œβ€‹β€Œβ€β€Œβ€Œβ€Œο»Ώβ€‹β€β€‹β€β€Œβ€Œβ€‹ο»Ώβ€Œβ€Œβ€Œβ€‹β€‹β€β€Œβ€Œο»Ώο»Ώβ€Œβ€β€ο»Ώβ€Œβ€β€Œβ€Œβ€Œο»Ώβ€β€Œβ€‹β€β€Œβ€Œβ€‹ο»Ώβ€‹ο»Ώβ€Œβ€‹β€Œβ€‹β€‹β€β€Œβ€Œβ€‹ο»Ώβ€‹ο»Ώβ€Œβ€‹β€Œβ€‹β€‹β€β€Œβ€Œβ€‹ο»Ώβ€‹β€β€‹ο»Ώβ€‹β€β€Œβ€‹β€β€β€‹ο»Ώβ€‹β€‹β€‹ο»Ώβ€Œο»Ώβ€Œο»Ώβ€β€β€‹β€ο»Ώβ€Œβ€Œβ€β€β€Œβ€Œβ€Œβ€‹β€β€Œβ€β€‹β€β€Œβ€ο»Ώβ€Œβ€Œβ€β€β€Œβ€Œβ€Œβ€‹β€‹β€Œβ€Œβ€Œβ€‹β€‹β€β€Œβ€Œβ€‹ο»Ώβ€‹β€β€‹ο»Ώβ€‹β€β€‹β€β€Œβ€Œβ€‹ο»Ώβ€Œβ€Œβ€Œβ€‹β€Œβ€‹β€‹β€ο»Ώβ€β€Œο»Ώβ€‹β€β€Œβ€β€β€Œβ€Œβ€β€‹ο»Ώβ€Œβ€β€β€‹β€Œβ€Œβ€Œβ€‹β€Œβ€β€Œβ€Œβ€Œο»Ώβ€β€‹β€Œο»Ώβ€Œβ€‹β€‹β€β€Œβ€Œβ€‹ο»Ώβ€Œβ€Œβ€Œβ€‹β€‹β€β€Œβ€Œο»Ώο»Ώβ€Œβ€β€ο»Ώβ€Œβ€β€Œβ€Œβ€Œο»Ώβ€β€Œβ€‹β€β€Œβ€Œβ€‹ο»Ώβ€‹ο»Ώβ€Œβ€‹β€Œβ€‹β€‹β€β€Œβ€Œβ€‹ο»Ώβ€‹ο»Ώβ€Œβ€‹β€Œβ€‹β€‹β€β€Œβ€Œβ€‹ο»Ώβ€‹β€β€‹ο»Ώβ€‹β€β€‹ο»Ώβ€β€‹β€‹ο»Ώβ€Œο»Ώβ€Œβ€Œβ€β€β€Œβ€β€β€‹β€‹β€ο»Ώβ€Œβ€Œβ€‹β€β€Œβ€Œο»Ώβ€β€Œβ€Œβ€ο»Ώο»Ώβ€Œο»Ώβ€Œβ€Œβ€Œβ€‹ο»Ώβ€β€Œβ€Œβ€‹β€β€Œβ€Œβ€‹β€‹β€‹β€β€Œβ€Œβ€‹ο»Ώβ€‹β€β€‹ο»Ώβ€‹β€β€‹β€β€Œβ€Œβ€‹ο»Ώβ€Œβ€Œβ€Œβ€‹β€Œβ€‹β€‹β€ο»Ώβ€β€Œβ€β€‹ο»Ώβ€Œβ€β€β€‹β€Œβ€β€β€Œβ€Œβ€ο»Ώβ€‹β€Œβ€β€Œβ€‹β€Œο»Ώβ€‹β€β€Œβ€β€Œβ€Œβ€Œβ€ο»Ώβ€β€‹β€β€Œβ€Œβ€‹ο»Ώβ€Œβ€Œβ€Œβ€‹β€‹β€β€Œβ€Œο»Ώο»Ώβ€Œβ€β€ο»Ώβ€Œβ€β€Œβ€Œβ€Œο»Ώβ€β€Œβ€‹β€β€Œβ€Œβ€‹ο»Ώβ€‹ο»Ώβ€Œβ€‹β€Œβ€‹β€‹β€β€Œβ€Œβ€‹ο»Ώβ€‹ο»Ώβ€Œβ€‹β€Œβ€‹β€‹β€β€Œβ€Œβ€‹ο»Ώβ€‹β€β€‹ο»Ώβ€‹β€β€Œβ€β€‹β€β€Œβ€‹β€‹β€Œβ€Œβ€ο»Ώβ€β€‹ο»Ώβ€‹ο»Ώβ€Œβ€ο»Ώο»Ώβ€Œβ€β€Œβ€β€Œβ€‹β€Œβ€β€Œο»Ώβ€‹β€‹β€Œβ€Œβ€‹β€β€‹ο»Ώβ€‹β€Œβ€Œβ€β€ο»Ώβ€‹β€ο»Ώβ€Œβ€‹β€β€Œβ€Œβ€‹ο»Ώβ€‹β€β€‹ο»Ώβ€‹β€β€‹β€β€Œβ€Œβ€‹ο»Ώβ€Œβ€Œβ€Œβ€‹β€Œβ€‹β€‹β€ο»Ώβ€β€Œο»Ώβ€Œβ€‹β€Œβ€β€Œβ€Œβ€Œο»Ώβ€β€‹β€Œο»Ώβ€Œβ€‹β€‹ο»Ώο»Ώο»Ώβ€Œβ€β€‹β€β€Œβ€β€‹β€Œβ€Œο»Ώβ€‹ο»Ώβ€Œβ€β€Œβ€Œβ€Œβ€Œβ€Œβ€Œβ€Œο»Ώβ€‹β€β€Œβ€ο»Ώβ€‹β€‹ο»Ώο»Ώβ€Œβ€Œβ€β€β€‹β€Œο»Ώβ€Œβ€‹β€Œο»Ώβ€Œβ€‹β€Œο»Ώβ€‹β€‹β€Œο»Ώβ€‹ο»Ώβ€‹β€β€Œβ€Œβ€‹ο»Ώβ€‹ο»Ώβ€Œβ€‹β€‹β€Œβ€‹β€β€Œβ€Œβ€‹ο»Ώβ€‹β€β€Œβ€‹β€Œβ€β€‹β€β€Œβ€Œβ€‹ο»Ώβ€‹β€β€Œβ€‹β€Œβ€β€Œβ€β€β€Œβ€Œβ€ο»Ώβ€β€Œο»Ώβ€Œβ€‹β€Œβ€β€Œβ€Œβ€Œβ€ο»Ώβ€‹β€‹ο»Ώβ€Œβ€‹β€‹ο»Ώβ€Œο»Ώβ€‹ο»Ώβ€‹β€Œβ€‹β€ο»Ώβ€β€Œο»Ώβ€‹ο»Ώβ€Œβ€β€‹β€Œβ€Œβ€ο»Ώβ€β€Œβ€β€β€Œβ€Œο»Ώβ€Œβ€‹β€Œο»Ώβ€β€Œβ€‹β€ο»Ώβ€β€Œο»Ώβ€‹ο»Ώβ€Œο»Ώβ€Œβ€‹β€Œο»Ώβ€Œβ€Œβ€Œβ€β€Œβ€‹β€Œβ€β€β€Œβ€Œβ€ο»Ώο»Ώβ€‹β€β€Œβ€β€Œβ€β€β€Œβ€Œβ€β€Œβ€‹β€‹ο»Ώο»Ώβ€Œβ€Œβ€β€Œο»Ώβ€Œο»Ώβ€‹β€‹β€Œβ€β€ο»Ώβ€Œβ€Œβ€Œβ€β€Œβ€β€‹β€Œβ€Œο»Ώβ€Œβ€‹β€Œο»Ώβ€Œβ€Œβ€Œβ€β€Œβ€β€‹ο»Ώβ€Œβ€β€Œβ€Œβ€Œβ€Œβ€Œβ€ο»Ώβ€Œβ€Œβ€Œβ€‹β€Œβ€Œο»Ώβ€Œβ€β€Œο»Ώβ€Œβ€Œβ€Œβ€‹ο»Ώο»Ώβ€Œβ€ο»Ώβ€‹β€Œβ€β€Œβ€β€Œο»Ώβ€β€β€‹ο»Ώβ€Œβ€‹β€Œβ€ο»Ώβ€β€Œβ€‹β€Œο»Ώβ€Œβ€‹ο»Ώο»Ώβ€‹β€β€Œβ€β€Œο»Ώβ€Œβ€‹β€Œο»Ώβ€β€Œβ€Œο»Ώβ€‹β€‹β€Œβ€β€Œβ€Œβ€‹ο»Ώο»Ώβ€Œβ€Œβ€β€‹β€β€Œβ€ο»Ώβ€‹β€Œβ€ο»Ώο»Ώβ€Œβ€β€Œο»Ώβ€‹β€β€Œβ€β€Œο»Ώβ€‹β€‹β€Œβ€β€‹β€Œβ€Œο»Ώβ€Œβ€‹β€Œβ€β€β€‹β€‹ο»Ώο»Ώβ€Œβ€Œο»Ώβ€‹β€‹β€Œβ€β€‹β€Œβ€Œβ€β€Œο»Ώβ€Œβ€β€Œβ€Œβ€Œβ€‹β€‹β€β€Œο»Ώβ€Œβ€Œβ€Œβ€β€β€Œβ€Œβ€ο»Ώβ€‹β€Œβ€β€Œβ€‹β€Œβ€β€Œβ€Œβ€Œο»Ώβ€‹β€β€‹β€β€Œβ€Œβ€‹ο»Ώβ€Œβ€Œβ€Œβ€‹β€‹β€β€Œβ€Œο»Ώο»Ώβ€Œβ€β€ο»Ώβ€Œβ€β€Œβ€Œβ€Œο»Ώβ€β€Œβ€‹β€β€Œβ€Œβ€‹ο»Ώβ€‹ο»Ώβ€Œβ€‹β€Œβ€‹β€‹β€β€Œβ€Œβ€‹ο»Ώβ€‹ο»Ώβ€Œβ€‹β€Œβ€‹β€‹β€β€Œβ€Œβ€‹ο»Ώβ€‹β€β€‹ο»Ώβ€‹β€β€Œβ€‹β€β€β€‹ο»Ώβ€‹β€‹β€‹ο»Ώβ€Œο»Ώβ€Œο»Ώβ€β€β€‹β€ο»Ώβ€Œβ€Œβ€β€β€Œβ€Œβ€Œβ€‹β€β€Œβ€β€‹β€β€Œβ€ο»Ώβ€Œβ€Œβ€β€β€Œβ€Œβ€Œβ€‹β€‹β€Œβ€Œβ€Œβ€‹β€‹β€β€Œβ€Œβ€‹ο»Ώβ€‹β€β€‹ο»Ώβ€‹β€β€‹β€β€Œβ€Œβ€‹ο»Ώβ€Œβ€Œβ€Œβ€‹β€Œβ€‹β€‹β€ο»Ώβ€β€Œο»Ώβ€‹β€β€Œβ€β€β€Œβ€Œβ€β€‹ο»Ώβ€Œβ€β€β€‹β€Œβ€Œβ€Œβ€‹β€Œβ€β€Œβ€Œβ€Œο»Ώβ€β€‹β€Œο»Ώβ€Œβ€‹β€‹β€β€Œβ€Œβ€‹ο»Ώβ€Œβ€Œβ€Œβ€‹β€‹β€β€Œβ€Œο»Ώο»Ώβ€Œβ€β€ο»Ώβ€Œβ€β€Œβ€Œβ€Œο»Ώβ€β€Œβ€‹β€β€Œβ€Œβ€‹ο»Ώβ€‹ο»Ώβ€Œβ€‹β€Œβ€‹β€‹β€β€Œβ€Œβ€‹ο»Ώβ€‹ο»Ώβ€Œβ€‹β€Œβ€‹β€‹β€β€Œβ€Œβ€‹ο»Ώβ€‹β€β€‹ο»Ώβ€‹β€β€‹ο»Ώβ€β€‹β€‹ο»Ώβ€Œο»Ώβ€Œβ€Œβ€β€β€Œβ€β€β€‹β€‹β€ο»Ώβ€Œβ€Œβ€‹β€β€Œβ€Œο»Ώβ€β€Œβ€Œβ€ο»Ώο»Ώβ€Œο»Ώβ€Œβ€Œβ€Œβ€‹ο»Ώβ€β€Œβ€Œβ€‹β€β€Œβ€Œβ€‹β€‹β€‹β€β€Œβ€Œβ€‹ο»Ώβ€‹β€β€‹ο»Ώβ€‹β€β€‹β€β€Œβ€Œβ€‹ο»Ώβ€Œβ€Œβ€Œβ€‹β€Œβ€‹β€‹β€ο»Ώβ€β€Œβ€β€‹ο»Ώβ€Œβ€β€β€‹β€Œβ€β€β€Œβ€Œβ€ο»Ώβ€‹β€Œβ€β€Œβ€‹β€Œο»Ώβ€‹β€β€Œβ€β€Œβ€Œβ€Œβ€ο»Ώβ€β€‹β€β€Œβ€Œβ€‹ο»Ώβ€Œβ€Œβ€Œβ€‹β€‹β€β€Œβ€Œο»Ώο»Ώβ€Œβ€β€ο»Ώβ€Œβ€β€Œβ€Œβ€Œο»Ώβ€β€Œβ€‹β€β€Œβ€Œβ€‹ο»Ώβ€‹ο»Ώβ€Œβ€‹β€Œβ€‹β€‹β€β€Œβ€Œβ€‹ο»Ώβ€‹ο»Ώβ€Œβ€‹β€Œβ€‹β€‹β€β€Œβ€Œβ€‹ο»Ώβ€‹β€β€‹ο»Ώβ€‹β€β€Œβ€β€‹β€β€Œβ€‹β€‹β€Œβ€Œβ€ο»Ώβ€β€‹ο»Ώβ€‹ο»Ώβ€Œβ€ο»Ώο»Ώβ€Œβ€β€Œβ€β€Œβ€‹β€Œβ€β€Œο»Ώβ€‹β€‹β€Œβ€Œβ€‹β€β€‹ο»Ώβ€‹β€Œβ€Œβ€β€ο»Ώβ€‹β€ο»Ώβ€Œβ€‹β€β€Œβ€Œβ€‹ο»Ώβ€‹β€β€‹ο»Ώβ€‹β€β€‹β€β€Œβ€Œβ€‹ο»Ώβ€Œβ€Œβ€Œβ€‹β€Œβ€‹β€‹β€ο»Ώβ€β€Œο»Ώβ€Œβ€‹β€Œβ€β€Œβ€Œβ€Œο»Ώβ€β€‹β€Œο»Ώβ€Œβ€‹β€‹β€β€Œβ€β€Œο»Ώβ€‹β€‹β€Œβ€β€Œβ€Œβ€Œο»Ώβ€‹β€β€Œο»Ώβ€‹ο»Ώβ€Œο»Ώβ€‹β€‹β€Œβ€β€Œβ€Œβ€Œβ€β€‹ο»Ώβ€Œο»Ώβ€Œβ€‹β€Œβ€β€β€Œβ€Œο»Ώβ€Œβ€β€Œβ€β€Œβ€Œβ€‹ο»Ώο»Ώβ€Œβ€Œο»Ώβ€‹β€‹β€Œο»Ώβ€Œβ€Œβ€Œβ€β€‹β€β€Œβ€ο»Ώβ€‹β€Œβ€β€β€Œβ€Œο»Ώβ€‹ο»Ώβ€Œβ€β€β€‹β€Œβ€β€Œβ€Œβ€Œβ€β€Œβ€‹β€‹β€β€‹β€β€Œο»Ώο»Ώβ€Œf1nd_th3_cyb0rg_tr34sur3β€‹β€‹β€‹β€‹β€Œο»Ώβ€ο»Ώβ€‹β€β€‹β€β€Œβ€ο»Ώο»Ώβ€Œο»Ώβ€‹β€β€Œβ€β€β€Œβ€Œβ€β€Œο»Ώβ€Œβ€β€β€Œβ€Œβ€ο»Ώβ€β€‹β€β€‹β€β€‹ο»Ώβ€β€β€‹β€β€‹β€β€Œο»Ώβ€‹ο»Ώβ€Œβ€β€‹β€Œβ€Œβ€ο»Ώβ€β€Œβ€β€β€Œβ€Œο»Ώβ€Œβ€‹β€Œο»Ώβ€β€Œβ€‹β€ο»Ώβ€β€Œβ€β€β€Œβ€Œβ€ο»Ώο»Ώβ€‹β€β€‹β€β€‹β€ο»Ώβ€‹β€‹β€β€‹β€β€Œβ€β€β€‹β€Œο»Ώβ€‹β€β€Œβ€β€Œβ€Œβ€Œβ€β€Œβ€β€‹β€β€‹β€β€‹ο»Ώβ€β€β€‹β€β€‹β€β€Œβ€β€β€‹β€Œο»Ώβ€Œβ€‹β€Œο»Ώβ€Œβ€‹β€Œο»Ώβ€‹β€‹β€Œο»Ώβ€‹ο»Ώβ€‹ο»Ώβ€β€β€‹β€ο»Ώο»Ώβ€‹β€ο»Ώο»Ώβ€Œβ€β€β€Œβ€Œβ€ο»Ώβ€β€Œο»Ώβ€Œβ€‹β€Œβ€β€Œβ€Œβ€Œβ€ο»Ώβ€‹β€‹ο»Ώβ€Œβ€‹β€‹ο»Ώβ€Œο»Ώβ€‹ο»Ώβ€‹β€Œβ€‹β€ο»Ώβ€β€Œο»Ώβ€‹ο»Ώβ€Œβ€β€‹β€Œβ€Œβ€ο»Ώβ€β€Œβ€β€β€Œβ€Œο»Ώβ€Œβ€‹β€Œο»Ώβ€β€Œβ€‹β€ο»Ώβ€β€Œο»Ώβ€‹ο»Ώβ€Œο»Ώβ€Œβ€‹β€Œο»Ώβ€Œβ€Œβ€Œβ€β€Œβ€‹β€Œβ€β€β€Œβ€Œβ€ο»Ώο»Ώβ€‹β€ο»Ώο»Ώβ€Œβ€β€β€Œβ€Œβ€ο»Ώβ€β€Œο»Ώβ€Œβ€‹β€Œβ€β€Œβ€Œβ€Œβ€ο»Ώβ€β€Œο»Ώβ€Œβ€‹β€‹β€ο»Ώο»Ώβ€Œβ€β€Œβ€Œβ€Œβ€β€Œβ€‹β€Œβ€β€β€Œβ€Œο»Ώβ€Œβ€‹β€‹β€ο»Ώο»Ώβ€Œβ€ο»Ώβ€Œβ€Œβ€ο»Ώο»Ώβ€Œβ€β€Œβ€‹β€Œβ€β€Œβ€Œβ€‹ο»Ώο»Ώβ€Œβ€Œο»Ώβ€‹β€‹β€Œο»Ώβ€‹β€β€Œβ€β€Œβ€Œβ€Œο»Ώβ€‹ο»Ώβ€Œβ€β€Œβ€Œβ€Œβ€ο»Ώβ€β€Œο»Ώβ€Œβ€‹β€Œβ€β€‹β€Œβ€Œο»Ώβ€Œβ€‹β€Œβ€β€β€Œβ€Œβ€ο»Ώο»Ώβ€Œβ€ο»Ώβ€β€‹ο»Ώβ€ο»Ώβ€Œβ€β€β€Œβ€Œβ€β€Œβ€‹β€‹ο»Ώο»Ώβ€Œβ€Œβ€β€Œο»Ώβ€Œο»Ώβ€‹β€‹β€Œβ€β€ο»Ώβ€Œβ€Œβ€Œβ€β€Œβ€β€‹β€Œβ€Œο»Ώβ€Œβ€‹β€Œο»Ώβ€Œβ€Œβ€Œβ€β€Œβ€β€‹ο»Ώβ€Œβ€β€Œβ€Œβ€Œβ€Œβ€Œβ€ο»Ώβ€Œβ€Œβ€Œβ€‹β€Œβ€Œο»Ώβ€Œβ€β€Œο»Ώβ€Œβ€Œβ€Œβ€‹ο»Ώο»Ώβ€Œβ€ο»Ώβ€‹β€Œβ€β€Œβ€β€Œο»Ώβ€β€β€‹ο»Ώβ€Œβ€‹β€Œβ€ο»Ώβ€β€Œβ€‹β€Œο»Ώβ€Œβ€‹ο»Ώο»Ώβ€‹ο»Ώβ€ο»Ώβ€Œο»Ώβ€Œβ€‹β€Œο»Ώβ€β€Œβ€Œο»Ώβ€‹β€‹β€Œβ€β€Œβ€Œβ€‹ο»Ώο»Ώβ€Œβ€Œβ€β€‹β€β€Œβ€ο»Ώβ€‹β€Œβ€ο»Ώο»Ώβ€Œβ€β€Œο»Ώβ€‹ο»Ώβ€ο»Ώβ€Œο»Ώβ€‹β€‹β€Œβ€β€‹β€Œβ€Œο»Ώβ€Œβ€‹β€Œβ€β€β€‹β€‹ο»Ώο»Ώβ€Œβ€Œο»Ώβ€‹β€‹β€Œβ€β€‹β€Œβ€Œβ€β€Œο»Ώβ€Œβ€β€Œβ€Œβ€Œβ€‹β€‹β€β€Œο»Ώβ€Œβ€Œβ€Œβ€β€β€Œβ€Œβ€ο»Ώβ€‹β€Œβ€β€Œβ€‹β€Œβ€β€Œβ€Œβ€Œο»Ώβ€‹β€β€‹β€β€Œβ€Œβ€‹ο»Ώβ€Œβ€Œβ€Œβ€‹β€‹β€β€Œβ€Œο»Ώο»Ώβ€Œβ€β€ο»Ώβ€Œβ€β€Œβ€Œβ€Œο»Ώβ€β€Œβ€‹β€β€Œβ€Œβ€‹ο»Ώβ€‹ο»Ώβ€Œβ€‹β€Œβ€‹β€‹β€β€Œβ€Œβ€‹ο»Ώβ€‹ο»Ώβ€Œβ€‹β€Œβ€‹β€‹β€β€Œβ€Œβ€‹ο»Ώβ€‹β€β€‹ο»Ώβ€‹β€β€Œβ€‹β€β€β€‹ο»Ώβ€‹β€‹β€‹ο»Ώβ€Œο»Ώβ€Œο»Ώβ€β€β€‹β€ο»Ώβ€Œβ€Œβ€β€β€Œβ€Œβ€Œβ€‹β€β€Œβ€β€‹β€β€Œβ€ο»Ώβ€Œβ€Œβ€β€β€Œβ€Œβ€Œβ€‹β€‹β€Œβ€Œβ€Œβ€‹β€‹β€β€Œβ€Œβ€‹ο»Ώβ€‹β€β€‹ο»Ώβ€‹β€β€‹β€β€Œβ€Œβ€‹ο»Ώβ€Œβ€Œβ€Œβ€‹β€Œβ€‹β€‹β€ο»Ώβ€β€Œο»Ώβ€‹β€β€Œβ€β€β€Œβ€Œβ€β€‹ο»Ώβ€Œβ€β€β€‹β€Œβ€Œβ€Œβ€‹β€Œβ€β€Œβ€Œβ€Œο»Ώβ€β€‹β€Œο»Ώβ€Œβ€‹β€‹β€β€Œβ€Œβ€‹ο»Ώβ€Œβ€Œβ€Œβ€‹β€‹β€β€Œβ€Œο»Ώο»Ώβ€Œβ€β€ο»Ώβ€Œβ€β€Œβ€Œβ€Œο»Ώβ€β€Œβ€‹β€β€Œβ€Œβ€‹ο»Ώβ€‹ο»Ώβ€Œβ€‹β€Œβ€‹β€‹β€β€Œβ€Œβ€‹ο»Ώβ€‹ο»Ώβ€Œβ€‹β€Œβ€‹β€‹β€β€Œβ€Œβ€‹ο»Ώβ€‹β€β€‹ο»Ώβ€‹β€β€‹ο»Ώβ€β€‹β€‹ο»Ώβ€Œο»Ώβ€Œβ€Œβ€β€β€Œβ€β€β€‹β€‹β€ο»Ώβ€Œβ€Œβ€‹β€β€Œβ€Œο»Ώβ€β€Œβ€Œβ€ο»Ώο»Ώβ€Œο»Ώβ€Œβ€Œβ€Œβ€‹ο»Ώβ€β€Œβ€Œβ€‹β€β€Œβ€Œβ€‹β€‹β€‹β€β€Œβ€Œβ€‹ο»Ώβ€‹β€β€‹ο»Ώβ€‹β€β€‹β€β€Œβ€Œβ€‹ο»Ώβ€Œβ€Œβ€Œβ€‹β€Œβ€‹β€‹β€ο»Ώβ€β€Œβ€β€‹ο»Ώβ€Œβ€β€β€‹β€Œβ€β€β€Œβ€Œβ€ο»Ώβ€‹β€Œβ€β€Œβ€‹β€Œο»Ώβ€‹β€β€Œβ€β€Œβ€Œβ€Œβ€ο»Ώβ€β€‹β€β€Œβ€Œβ€‹ο»Ώβ€Œβ€Œβ€Œβ€‹β€‹β€β€Œβ€Œο»Ώο»Ώβ€Œβ€β€ο»Ώβ€Œβ€β€Œβ€Œβ€Œο»Ώβ€β€Œβ€‹β€β€Œβ€Œβ€‹ο»Ώβ€‹ο»Ώβ€Œβ€‹β€Œβ€‹β€‹β€β€Œβ€Œβ€‹ο»Ώβ€‹ο»Ώβ€Œβ€‹β€Œβ€‹β€‹β€β€Œβ€Œβ€‹ο»Ώβ€‹β€β€‹ο»Ώβ€‹β€β€Œβ€β€‹β€β€Œβ€Œβ€‹β€β€Œβ€β€‹ο»Ώβ€‹β€ο»Ώβ€Œβ€Œο»Ώβ€‹β€Œβ€Œβ€β€β€Œβ€Œβ€Œο»Ώο»Ώβ€Œο»Ώβ€β€‹β€Œβ€ο»Ώο»Ώβ€Œβ€β€Œο»Ώβ€Œβ€β€Œβ€β€‹ο»Ώβ€‹β€‹β€‹β€β€Œβ€Œβ€‹ο»Ώβ€‹β€β€‹ο»Ώβ€‹β€β€‹β€β€Œβ€Œβ€‹ο»Ώβ€Œβ€Œβ€Œβ€‹β€Œβ€‹β€‹β€ο»Ώβ€β€Œο»Ώβ€Œβ€‹β€Œβ€β€Œβ€Œβ€Œο»Ώβ€β€‹β€Œο»Ώβ€Œβ€‹β€‹ο»Ώο»Ώο»Ώβ€Œβ€β€‹β€β€Œβ€β€‹β€Œβ€Œο»Ώβ€‹ο»Ώβ€Œβ€β€Œβ€Œβ€Œβ€Œβ€Œβ€Œβ€Œο»Ώβ€‹β€β€Œβ€ο»Ώβ€‹β€‹ο»Ώο»Ώβ€Œβ€Œβ€β€β€‹β€Œο»Ώβ€Œβ€‹β€Œο»Ώβ€Œβ€‹β€Œο»Ώβ€‹β€‹β€Œο»Ώβ€‹ο»Ώβ€‹β€β€Œβ€Œβ€‹ο»Ώβ€‹ο»Ώβ€Œβ€‹β€‹β€Œβ€‹β€β€Œβ€Œβ€‹ο»Ώβ€‹β€β€Œβ€‹β€Œβ€β€‹β€β€Œβ€Œβ€‹ο»Ώβ€‹β€β€Œβ€‹β€Œβ€β€Œβ€β€β€Œβ€Œβ€ο»Ώβ€β€Œο»Ώβ€Œβ€‹β€Œβ€β€Œβ€Œβ€Œβ€ο»Ώβ€‹β€‹ο»Ώβ€Œβ€‹β€‹ο»Ώβ€Œο»Ώβ€‹ο»Ώβ€‹β€Œβ€‹β€ο»Ώβ€β€Œο»Ώβ€‹ο»Ώβ€Œβ€β€‹β€Œβ€Œβ€ο»Ώβ€β€Œβ€β€β€Œβ€Œο»Ώβ€Œβ€‹β€Œο»Ώβ€β€Œβ€‹β€ο»Ώβ€β€Œο»Ώβ€‹ο»Ώβ€Œο»Ώβ€Œβ€‹β€Œο»Ώβ€Œβ€Œβ€Œβ€β€Œβ€‹β€Œβ€β€β€Œβ€Œβ€ο»Ώο»Ώβ€‹β€β€Œβ€β€Œβ€β€β€Œβ€Œβ€β€Œβ€‹β€‹ο»Ώο»Ώβ€Œβ€Œβ€β€Œο»Ώβ€Œο»Ώβ€‹β€‹β€Œβ€β€ο»Ώβ€Œβ€Œβ€Œβ€β€Œβ€β€‹β€Œβ€Œο»Ώβ€Œβ€‹β€Œο»Ώβ€Œβ€Œβ€Œβ€β€Œβ€β€‹ο»Ώβ€Œβ€β€Œβ€Œβ€Œβ€Œβ€Œβ€ο»Ώβ€Œβ€Œβ€Œβ€‹β€Œβ€Œο»Ώβ€Œβ€β€Œο»Ώβ€Œβ€Œβ€Œβ€‹ο»Ώο»Ώβ€Œβ€ο»Ώβ€‹β€Œβ€β€Œβ€β€Œο»Ώβ€β€β€‹ο»Ώβ€Œβ€‹β€Œβ€ο»Ώβ€β€Œβ€‹β€Œο»Ώβ€Œβ€‹ο»Ώο»Ώβ€‹β€β€Œβ€β€Œο»Ώβ€Œβ€‹β€Œο»Ώβ€β€Œβ€Œο»Ώβ€‹β€‹β€Œβ€β€Œβ€Œβ€‹ο»Ώο»Ώβ€Œβ€Œβ€β€‹β€β€Œβ€ο»Ώβ€‹β€Œβ€ο»Ώο»Ώβ€Œβ€β€Œο»Ώβ€‹β€β€Œβ€β€Œο»Ώβ€‹β€‹β€Œβ€β€‹β€Œβ€Œο»Ώβ€Œβ€‹β€Œβ€β€β€‹β€‹ο»Ώο»Ώβ€Œβ€Œο»Ώβ€‹β€‹β€Œβ€β€‹β€Œβ€Œβ€β€Œο»Ώβ€Œβ€β€Œβ€Œβ€Œβ€‹β€‹β€β€Œο»Ώβ€Œβ€Œβ€Œβ€β€β€Œβ€Œβ€ο»Ώβ€‹β€Œβ€β€Œβ€‹β€Œβ€β€Œβ€Œβ€Œο»Ώβ€‹β€β€‹β€β€Œβ€Œβ€‹ο»Ώβ€Œβ€Œβ€Œβ€‹β€‹β€β€Œβ€Œο»Ώο»Ώβ€Œβ€β€ο»Ώβ€Œβ€β€Œβ€Œβ€Œο»Ώβ€β€Œβ€‹β€β€Œβ€Œβ€‹ο»Ώβ€‹ο»Ώβ€Œβ€‹β€Œβ€‹β€‹β€β€Œβ€Œβ€‹ο»Ώβ€‹ο»Ώβ€Œβ€‹β€Œβ€‹β€‹β€β€Œβ€Œβ€‹ο»Ώβ€‹β€β€‹ο»Ώβ€‹β€β€Œβ€‹β€β€β€‹ο»Ώβ€‹β€‹β€‹ο»Ώβ€Œο»Ώβ€Œο»Ώβ€β€β€‹β€ο»Ώβ€Œβ€Œβ€β€β€Œβ€Œβ€Œβ€‹β€β€Œβ€β€‹β€β€Œβ€ο»Ώβ€Œβ€Œβ€β€β€Œβ€Œβ€Œβ€‹β€‹β€Œβ€Œβ€Œβ€‹β€‹β€β€Œβ€Œβ€‹ο»Ώβ€‹β€β€‹ο»Ώβ€‹β€β€‹β€β€Œβ€Œβ€‹ο»Ώβ€Œβ€Œβ€Œβ€‹β€Œβ€‹β€‹β€ο»Ώβ€β€Œο»Ώβ€‹β€β€Œβ€β€β€Œβ€Œβ€β€‹ο»Ώβ€Œβ€β€β€‹β€Œβ€Œβ€Œβ€‹β€Œβ€β€Œβ€Œβ€Œο»Ώβ€β€‹β€Œο»Ώβ€Œβ€‹β€‹β€β€Œβ€Œβ€‹ο»Ώβ€Œβ€Œβ€Œβ€‹β€‹β€β€Œβ€Œο»Ώο»Ώβ€Œβ€β€ο»Ώβ€Œβ€β€Œβ€Œβ€Œο»Ώβ€β€Œβ€‹β€β€Œβ€Œβ€‹ο»Ώβ€‹ο»Ώβ€Œβ€‹β€Œβ€‹β€‹β€β€Œβ€Œβ€‹ο»Ώβ€‹ο»Ώβ€Œβ€‹β€Œβ€‹β€‹β€β€Œβ€Œβ€‹ο»Ώβ€‹β€β€‹ο»Ώβ€‹β€β€‹ο»Ώβ€β€‹β€‹ο»Ώβ€Œο»Ώβ€Œβ€Œβ€β€β€Œβ€β€β€‹β€‹β€ο»Ώβ€Œβ€Œβ€‹β€β€Œβ€Œο»Ώβ€β€Œβ€Œβ€ο»Ώο»Ώβ€Œο»Ώβ€Œβ€Œβ€Œβ€‹ο»Ώβ€β€Œβ€Œβ€‹β€β€Œβ€Œβ€‹β€‹β€‹β€β€Œβ€Œβ€‹ο»Ώβ€‹β€β€‹ο»Ώβ€‹β€β€‹β€β€Œβ€Œβ€‹ο»Ώβ€Œβ€Œβ€Œβ€‹β€Œβ€‹β€‹β€ο»Ώβ€β€Œβ€β€‹ο»Ώβ€Œβ€β€β€‹β€Œβ€β€β€Œβ€Œβ€ο»Ώβ€‹β€Œβ€β€Œβ€‹β€Œο»Ώβ€‹β€β€Œβ€β€Œβ€Œβ€Œβ€ο»Ώβ€β€‹β€β€Œβ€Œβ€‹ο»Ώβ€Œβ€Œβ€Œβ€‹β€‹β€β€Œβ€Œο»Ώο»Ώβ€Œβ€β€ο»Ώβ€Œβ€β€Œβ€Œβ€Œο»Ώβ€β€Œβ€‹β€β€Œβ€Œβ€‹ο»Ώβ€‹ο»Ώβ€Œβ€‹β€Œβ€‹β€‹β€β€Œβ€Œβ€‹ο»Ώβ€‹ο»Ώβ€Œβ€‹β€Œβ€‹β€‹β€β€Œβ€Œβ€‹ο»Ώβ€‹β€β€‹ο»Ώβ€‹β€β€Œβ€β€‹β€β€Œβ€Œβ€‹β€β€Œβ€β€‹ο»Ώβ€‹β€ο»Ώβ€Œβ€Œο»Ώβ€‹β€Œβ€Œβ€β€β€Œβ€Œβ€Œο»Ώο»Ώβ€Œο»Ώβ€β€‹β€Œβ€ο»Ώο»Ώβ€Œβ€β€Œο»Ώβ€Œβ€β€Œβ€β€‹ο»Ώβ€‹β€‹β€‹β€β€Œβ€Œβ€‹ο»Ώβ€‹β€β€‹ο»Ώβ€‹β€β€‹β€β€Œβ€Œβ€‹ο»Ώβ€Œβ€Œβ€Œβ€‹β€Œβ€‹β€‹β€ο»Ώβ€β€Œο»Ώβ€Œβ€‹β€Œβ€β€Œβ€Œβ€Œο»Ώβ€β€‹β€Œο»Ώβ€Œβ€‹β€‹β€β€Œβ€β€Œο»Ώβ€‹β€‹β€Œβ€β€Œβ€Œβ€Œο»Ώβ€‹β€β€Œο»Ώβ€‹ο»Ώβ€Œο»Ώβ€‹β€‹β€Œβ€β€Œβ€Œβ€Œβ€β€‹ο»Ώβ€Œο»Ώβ€Œβ€‹β€Œβ€β€β€Œβ€Œο»Ώβ€Œβ€β€Œβ€β€Œβ€Œβ€‹ο»Ώο»Ώβ€Œβ€Œο»Ώβ€‹β€‹β€Œο»Ώβ€Œβ€Œβ€Œβ€β€‹β€β€Œβ€ο»Ώβ€‹β€Œβ€β€β€Œβ€Œο»Ώβ€‹ο»Ώβ€Œβ€β€β€‹β€Œβ€β€Œβ€Œβ€Œβ€β€Œβ€‹β€‹β€β€‹β€β€Œο»Ώο»Ώβ€Œ is given which is comprised of a many 8-bit binary strings.β€‹β€‹β€‹β€‹β€Œο»Ώβ€ο»Ώβ€‹β€β€‹β€β€Œβ€ο»Ώο»Ώβ€Œο»Ώβ€‹β€β€Œβ€β€β€Œβ€Œβ€β€Œο»Ώβ€Œβ€β€β€Œβ€Œβ€ο»Ώβ€β€‹β€β€‹β€β€‹ο»Ώβ€β€β€‹β€β€‹β€β€Œο»Ώβ€‹ο»Ώβ€Œβ€β€‹β€Œβ€Œβ€ο»Ώβ€β€Œβ€β€β€Œβ€Œο»Ώβ€Œβ€‹β€Œο»Ώβ€β€Œβ€‹β€ο»Ώβ€β€Œβ€β€β€Œβ€Œβ€ο»Ώο»Ώβ€‹β€β€‹β€β€‹β€ο»Ώβ€‹β€‹β€β€‹β€β€Œβ€β€β€‹β€Œο»Ώβ€‹β€β€Œβ€β€Œβ€Œβ€Œβ€β€Œβ€β€‹β€β€‹β€β€‹ο»Ώβ€β€β€‹β€β€‹β€β€Œβ€β€β€‹β€Œο»Ώβ€Œβ€‹β€Œο»Ώβ€Œβ€‹β€Œο»Ώβ€‹β€‹β€Œο»Ώβ€‹ο»Ώβ€‹ο»Ώβ€β€β€‹β€ο»Ώο»Ώβ€‹β€ο»Ώο»Ώβ€Œβ€β€β€Œβ€Œβ€ο»Ώβ€β€Œο»Ώβ€Œβ€‹β€Œβ€β€Œβ€Œβ€Œβ€ο»Ώβ€‹β€‹ο»Ώβ€Œβ€‹β€‹ο»Ώβ€Œο»Ώβ€‹ο»Ώβ€‹β€Œβ€‹β€ο»Ώβ€β€Œο»Ώβ€‹ο»Ώβ€Œβ€β€‹β€Œβ€Œβ€ο»Ώβ€β€Œβ€β€β€Œβ€Œο»Ώβ€Œβ€‹β€Œο»Ώβ€β€Œβ€‹β€ο»Ώβ€β€Œο»Ώβ€‹ο»Ώβ€Œο»Ώβ€Œβ€‹β€Œο»Ώβ€Œβ€Œβ€Œβ€β€Œβ€‹β€Œβ€β€β€Œβ€Œβ€ο»Ώο»Ώβ€‹β€ο»Ώο»Ώβ€Œβ€β€β€Œβ€Œβ€ο»Ώβ€β€Œο»Ώβ€Œβ€‹β€Œβ€β€Œβ€Œβ€Œβ€ο»Ώβ€β€Œο»Ώβ€Œβ€‹β€‹β€ο»Ώο»Ώβ€Œβ€β€Œβ€Œβ€Œβ€β€Œβ€‹β€Œβ€β€β€Œβ€Œο»Ώβ€Œβ€‹β€‹β€ο»Ώο»Ώβ€Œβ€ο»Ώβ€Œβ€Œβ€ο»Ώο»Ώβ€Œβ€β€Œβ€‹β€Œβ€β€Œβ€Œβ€‹ο»Ώο»Ώβ€Œβ€Œο»Ώβ€‹β€‹β€Œο»Ώβ€‹β€β€Œβ€β€Œβ€Œβ€Œο»Ώβ€‹ο»Ώβ€Œβ€β€Œβ€Œβ€Œβ€ο»Ώβ€β€Œο»Ώβ€Œβ€‹β€Œβ€β€‹β€Œβ€Œο»Ώβ€Œβ€‹β€Œβ€β€β€Œβ€Œβ€ο»Ώο»Ώβ€Œβ€ο»Ώβ€β€‹ο»Ώβ€ο»Ώβ€Œβ€β€β€Œβ€Œβ€β€Œβ€‹β€‹ο»Ώο»Ώβ€Œβ€Œβ€β€Œο»Ώβ€Œο»Ώβ€‹β€‹β€Œβ€β€ο»Ώβ€Œβ€Œβ€Œβ€β€Œβ€β€‹β€Œβ€Œο»Ώβ€Œβ€‹β€Œο»Ώβ€Œβ€Œβ€Œβ€β€Œβ€β€‹ο»Ώβ€Œβ€β€Œβ€Œβ€Œβ€Œβ€Œβ€ο»Ώβ€Œβ€Œβ€Œβ€‹β€Œβ€Œο»Ώβ€Œβ€β€Œο»Ώβ€Œβ€Œβ€Œβ€‹ο»Ώο»Ώβ€Œβ€ο»Ώβ€‹β€Œβ€β€Œβ€β€Œο»Ώβ€β€β€‹ο»Ώβ€Œβ€‹β€Œβ€ο»Ώβ€β€Œβ€‹β€Œο»Ώβ€Œβ€‹ο»Ώο»Ώβ€‹ο»Ώβ€ο»Ώβ€Œο»Ώβ€Œβ€‹β€Œο»Ώβ€β€Œβ€Œο»Ώβ€‹β€‹β€Œβ€β€Œβ€Œβ€‹ο»Ώο»Ώβ€Œβ€Œβ€β€‹β€β€Œβ€ο»Ώβ€‹β€Œβ€ο»Ώο»Ώβ€Œβ€β€Œο»Ώβ€‹ο»Ώβ€ο»Ώβ€Œο»Ώβ€‹β€‹β€Œβ€β€‹β€Œβ€Œο»Ώβ€Œβ€‹β€Œβ€β€β€‹β€‹ο»Ώο»Ώβ€Œβ€Œο»Ώβ€‹β€‹β€Œβ€β€‹β€Œβ€Œβ€β€Œο»Ώβ€Œβ€β€Œβ€Œβ€Œβ€‹β€‹β€β€Œο»Ώβ€Œβ€Œβ€Œβ€β€β€Œβ€Œβ€ο»Ώβ€‹β€Œβ€β€Œβ€‹β€Œβ€β€Œβ€Œβ€Œο»Ώβ€‹β€β€‹β€β€Œβ€Œβ€‹ο»Ώβ€Œβ€Œβ€Œβ€‹β€‹β€β€Œβ€Œο»Ώο»Ώβ€Œβ€β€ο»Ώβ€Œβ€β€Œβ€Œβ€Œο»Ώβ€β€Œβ€‹β€β€Œβ€Œβ€‹ο»Ώβ€‹ο»Ώβ€Œβ€‹β€Œβ€‹β€‹β€β€Œβ€Œβ€‹ο»Ώβ€‹ο»Ώβ€Œβ€‹β€Œβ€‹β€‹β€β€Œβ€Œβ€‹ο»Ώβ€‹β€β€‹ο»Ώβ€‹β€β€Œβ€‹β€β€β€‹ο»Ώβ€‹β€‹β€‹ο»Ώβ€Œο»Ώβ€Œο»Ώβ€β€β€‹β€ο»Ώβ€Œβ€Œβ€β€β€Œβ€Œβ€Œβ€‹β€β€Œβ€β€‹β€β€Œβ€ο»Ώβ€Œβ€Œβ€β€β€Œβ€Œβ€Œβ€‹β€‹β€Œβ€Œβ€Œβ€‹β€‹β€β€Œβ€Œβ€‹ο»Ώβ€‹β€β€‹ο»Ώβ€‹β€β€‹β€β€Œβ€Œβ€‹ο»Ώβ€Œβ€Œβ€Œβ€‹β€Œβ€‹β€‹β€ο»Ώβ€β€Œο»Ώβ€‹β€β€Œβ€β€β€Œβ€Œβ€β€‹ο»Ώβ€Œβ€β€β€‹β€Œβ€Œβ€Œβ€‹β€Œβ€β€Œβ€Œβ€Œο»Ώβ€β€‹β€Œο»Ώβ€Œβ€‹β€‹β€β€Œβ€Œβ€‹ο»Ώβ€Œβ€Œβ€Œβ€‹β€‹β€β€Œβ€Œο»Ώο»Ώβ€Œβ€β€ο»Ώβ€Œβ€β€Œβ€Œβ€Œο»Ώβ€β€Œβ€‹β€β€Œβ€Œβ€‹ο»Ώβ€‹ο»Ώβ€Œβ€‹β€Œβ€‹β€‹β€β€Œβ€Œβ€‹ο»Ώβ€‹ο»Ώβ€Œβ€‹β€Œβ€‹β€‹β€β€Œβ€Œβ€‹ο»Ώβ€‹β€β€‹ο»Ώβ€‹β€β€‹ο»Ώβ€β€‹β€‹ο»Ώβ€Œο»Ώβ€Œβ€Œβ€β€β€Œβ€β€β€‹β€‹β€ο»Ώβ€Œβ€Œβ€‹β€β€Œβ€Œο»Ώβ€β€Œβ€Œβ€ο»Ώο»Ώβ€Œο»Ώβ€Œβ€Œβ€Œβ€‹ο»Ώβ€β€Œβ€Œβ€‹β€β€Œβ€Œβ€‹β€‹β€‹β€β€Œβ€Œβ€‹ο»Ώβ€‹β€β€‹ο»Ώβ€‹β€β€‹β€β€Œβ€Œβ€‹ο»Ώβ€Œβ€Œβ€Œβ€‹β€Œβ€‹β€‹β€ο»Ώβ€β€Œβ€β€‹ο»Ώβ€Œβ€β€β€‹β€Œβ€β€β€Œβ€Œβ€ο»Ώβ€‹β€Œβ€β€Œβ€‹β€Œο»Ώβ€‹β€β€Œβ€β€Œβ€Œβ€Œβ€ο»Ώβ€β€‹β€β€Œβ€Œβ€‹ο»Ώβ€Œβ€Œβ€Œβ€‹β€‹β€β€Œβ€Œο»Ώο»Ώβ€Œβ€β€ο»Ώβ€Œβ€β€Œβ€Œβ€Œο»Ώβ€β€Œβ€‹β€β€Œβ€Œβ€‹ο»Ώβ€‹ο»Ώβ€Œβ€‹β€Œβ€‹β€‹β€β€Œβ€Œβ€‹ο»Ώβ€‹ο»Ώβ€Œβ€‹β€Œβ€‹β€‹β€β€Œβ€Œβ€‹ο»Ώβ€‹β€β€‹ο»Ώβ€‹β€β€Œβ€β€ο»Ώβ€Œβ€β€β€Œβ€Œβ€Œο»Ώο»Ώβ€‹ο»Ώβ€β€Œβ€Œβ€β€‹β€β€Œβ€‹β€β€Œβ€Œβ€Œβ€Œβ€Œβ€‹ο»Ώβ€Œβ€β€Œβ€Œβ€β€Œβ€Œβ€‹β€Œβ€Œβ€Œβ€ο»Ώο»Ώβ€Œβ€β€β€‹β€‹β€β€Œβ€Œβ€‹ο»Ώβ€‹β€β€‹ο»Ώβ€‹β€β€‹β€β€Œβ€Œβ€‹ο»Ώβ€Œβ€Œβ€Œβ€‹β€Œβ€‹β€‹β€ο»Ώβ€β€Œο»Ώβ€Œβ€‹β€Œβ€β€Œβ€Œβ€Œο»Ώβ€β€‹β€Œο»Ώβ€Œβ€‹β€‹ο»Ώο»Ώο»Ώβ€Œβ€β€‹β€β€Œβ€β€‹β€Œβ€Œο»Ώβ€‹ο»Ώβ€Œβ€β€Œβ€Œβ€Œβ€Œβ€Œβ€Œβ€Œο»Ώβ€‹β€β€Œβ€ο»Ώβ€‹β€‹ο»Ώο»Ώβ€Œβ€Œβ€β€β€‹β€Œο»Ώβ€Œβ€‹β€Œο»Ώβ€Œβ€‹β€Œο»Ώβ€‹β€‹β€Œο»Ώβ€‹ο»Ώβ€‹β€β€Œβ€Œβ€‹ο»Ώβ€‹ο»Ώβ€Œβ€‹β€‹β€Œβ€‹β€β€Œβ€Œβ€‹ο»Ώβ€‹β€β€Œβ€‹β€Œβ€β€‹β€β€Œβ€Œβ€‹ο»Ώβ€‹β€β€Œβ€‹β€Œβ€β€Œβ€β€β€Œβ€Œβ€ο»Ώβ€β€Œο»Ώβ€Œβ€‹β€Œβ€β€Œβ€Œβ€Œβ€ο»Ώβ€‹β€‹ο»Ώβ€Œβ€‹β€‹ο»Ώβ€Œο»Ώβ€‹ο»Ώβ€‹β€Œβ€‹β€ο»Ώβ€β€Œο»Ώβ€‹ο»Ώβ€Œβ€β€‹β€Œβ€Œβ€ο»Ώβ€β€Œβ€β€β€Œβ€Œο»Ώβ€Œβ€‹β€Œο»Ώβ€β€Œβ€‹β€ο»Ώβ€β€Œο»Ώβ€‹ο»Ώβ€Œο»Ώβ€Œβ€‹β€Œο»Ώβ€Œβ€Œβ€Œβ€β€Œβ€‹β€Œβ€β€β€Œβ€Œβ€ο»Ώο»Ώβ€‹β€β€Œβ€β€Œβ€β€β€Œβ€Œβ€β€Œβ€‹β€‹ο»Ώο»Ώβ€Œβ€Œβ€β€Œο»Ώβ€Œο»Ώβ€‹β€‹β€Œβ€β€ο»Ώβ€Œβ€Œβ€Œβ€β€Œβ€β€‹β€Œβ€Œο»Ώβ€Œβ€‹β€Œο»Ώβ€Œβ€Œβ€Œβ€β€Œβ€β€‹ο»Ώβ€Œβ€β€Œβ€Œβ€Œβ€Œβ€Œβ€ο»Ώβ€Œβ€Œβ€Œβ€‹β€Œβ€Œο»Ώβ€Œβ€β€Œο»Ώβ€Œβ€Œβ€Œβ€‹ο»Ώο»Ώβ€Œβ€ο»Ώβ€‹β€Œβ€β€Œβ€β€Œο»Ώβ€β€β€‹ο»Ώβ€Œβ€‹β€Œβ€ο»Ώβ€β€Œβ€‹β€Œο»Ώβ€Œβ€‹ο»Ώο»Ώβ€‹β€β€Œβ€β€Œο»Ώβ€Œβ€‹β€Œο»Ώβ€β€Œβ€Œο»Ώβ€‹β€‹β€Œβ€β€Œβ€Œβ€‹ο»Ώο»Ώβ€Œβ€Œβ€β€‹β€β€Œβ€ο»Ώβ€‹β€Œβ€ο»Ώο»Ώβ€Œβ€β€Œο»Ώβ€‹β€β€Œβ€β€Œο»Ώβ€‹β€‹β€Œβ€β€‹β€Œβ€Œο»Ώβ€Œβ€‹β€Œβ€β€β€‹β€‹ο»Ώο»Ώβ€Œβ€Œο»Ώβ€‹β€‹β€Œβ€β€‹β€Œβ€Œβ€β€Œο»Ώβ€Œβ€β€Œβ€Œβ€Œβ€‹β€‹β€β€Œο»Ώβ€Œβ€Œβ€Œβ€β€β€Œβ€Œβ€ο»Ώβ€‹β€Œβ€β€Œβ€‹β€Œβ€β€Œβ€Œβ€Œο»Ώβ€‹β€β€‹β€β€Œβ€Œβ€‹ο»Ώβ€Œβ€Œβ€Œβ€‹β€‹β€β€Œβ€Œο»Ώο»Ώβ€Œβ€β€ο»Ώβ€Œβ€β€Œβ€Œβ€Œο»Ώβ€β€Œβ€‹β€β€Œβ€Œβ€‹ο»Ώβ€‹ο»Ώβ€Œβ€‹β€Œβ€‹β€‹β€β€Œβ€Œβ€‹ο»Ώβ€‹ο»Ώβ€Œβ€‹β€Œβ€‹β€‹β€β€Œβ€Œβ€‹ο»Ώβ€‹β€β€‹ο»Ώβ€‹β€β€Œβ€‹β€β€β€‹ο»Ώβ€‹β€‹β€‹ο»Ώβ€Œο»Ώβ€Œο»Ώβ€β€β€‹β€ο»Ώβ€Œβ€Œβ€β€β€Œβ€Œβ€Œβ€‹β€β€Œβ€β€‹β€β€Œβ€ο»Ώβ€Œβ€Œβ€β€β€Œβ€Œβ€Œβ€‹β€‹β€Œβ€Œβ€Œβ€‹β€‹β€β€Œβ€Œβ€‹ο»Ώβ€‹β€β€‹ο»Ώβ€‹β€β€‹β€β€Œβ€Œβ€‹ο»Ώβ€Œβ€Œβ€Œβ€‹β€Œβ€‹β€‹β€ο»Ώβ€β€Œο»Ώβ€‹β€β€Œβ€β€β€Œβ€Œβ€β€‹ο»Ώβ€Œβ€β€β€‹β€Œβ€Œβ€Œβ€‹β€Œβ€β€Œβ€Œβ€Œο»Ώβ€β€‹β€Œο»Ώβ€Œβ€‹β€‹β€β€Œβ€Œβ€‹ο»Ώβ€Œβ€Œβ€Œβ€‹β€‹β€β€Œβ€Œο»Ώο»Ώβ€Œβ€β€ο»Ώβ€Œβ€β€Œβ€Œβ€Œο»Ώβ€β€Œβ€‹β€β€Œβ€Œβ€‹ο»Ώβ€‹ο»Ώβ€Œβ€‹β€Œβ€‹β€‹β€β€Œβ€Œβ€‹ο»Ώβ€‹ο»Ώβ€Œβ€‹β€Œβ€‹β€‹β€β€Œβ€Œβ€‹ο»Ώβ€‹β€β€‹ο»Ώβ€‹β€β€‹ο»Ώβ€β€‹β€‹ο»Ώβ€Œο»Ώβ€Œβ€Œβ€β€β€Œβ€β€β€‹β€‹β€ο»Ώβ€Œβ€Œβ€‹β€β€Œβ€Œο»Ώβ€β€Œβ€Œβ€ο»Ώο»Ώβ€Œο»Ώβ€Œβ€Œβ€Œβ€‹ο»Ώβ€β€Œβ€Œβ€‹β€β€Œβ€Œβ€‹β€‹β€‹β€β€Œβ€Œβ€‹ο»Ώβ€‹β€β€‹ο»Ώβ€‹β€β€‹β€β€Œβ€Œβ€‹ο»Ώβ€Œβ€Œβ€Œβ€‹β€Œβ€‹β€‹β€ο»Ώβ€β€Œβ€β€‹ο»Ώβ€Œβ€β€β€‹β€Œβ€β€β€Œβ€Œβ€ο»Ώβ€‹β€Œβ€β€Œβ€‹β€Œο»Ώβ€‹β€β€Œβ€β€Œβ€Œβ€Œβ€ο»Ώβ€β€‹β€β€Œβ€Œβ€‹ο»Ώβ€Œβ€Œβ€Œβ€‹β€‹β€β€Œβ€Œο»Ώο»Ώβ€Œβ€β€ο»Ώβ€Œβ€β€Œβ€Œβ€Œο»Ώβ€β€Œβ€‹β€β€Œβ€Œβ€‹ο»Ώβ€‹ο»Ώβ€Œβ€‹β€Œβ€‹β€‹β€β€Œβ€Œβ€‹ο»Ώβ€‹ο»Ώβ€Œβ€‹β€Œβ€‹β€‹β€β€Œβ€Œβ€‹ο»Ώβ€‹β€β€‹ο»Ώβ€‹β€β€Œβ€β€ο»Ώβ€Œβ€β€β€Œβ€Œβ€Œο»Ώο»Ώβ€‹ο»Ώβ€β€Œβ€Œβ€β€‹β€β€Œβ€‹β€β€Œβ€Œβ€Œβ€Œβ€Œβ€‹ο»Ώβ€Œβ€β€Œβ€Œβ€β€Œβ€Œβ€‹β€Œβ€Œβ€Œβ€ο»Ώο»Ώβ€Œβ€β€β€‹β€‹β€β€Œβ€Œβ€‹ο»Ώβ€‹β€β€‹ο»Ώβ€‹β€β€‹β€β€Œβ€Œβ€‹ο»Ώβ€Œβ€Œβ€Œβ€‹β€Œβ€‹β€‹β€ο»Ώβ€β€Œο»Ώβ€Œβ€‹β€Œβ€β€Œβ€Œβ€Œο»Ώβ€β€‹β€Œο»Ώβ€Œβ€‹β€‹β€β€Œβ€β€Œο»Ώβ€‹β€‹β€Œβ€β€Œβ€Œβ€Œο»Ώβ€‹β€β€Œο»Ώβ€‹ο»Ώβ€Œο»Ώβ€‹β€‹β€Œβ€β€Œβ€Œβ€Œβ€β€‹ο»Ώβ€Œο»Ώβ€Œβ€‹β€Œβ€β€β€Œβ€Œο»Ώβ€Œβ€β€Œβ€β€Œβ€Œβ€‹ο»Ώο»Ώβ€Œβ€Œο»Ώβ€‹β€‹β€Œο»Ώβ€Œβ€Œβ€Œβ€β€‹β€β€Œβ€ο»Ώβ€‹β€Œβ€β€β€Œβ€Œο»Ώβ€‹ο»Ώβ€Œβ€β€β€‹β€Œβ€β€Œβ€Œβ€Œβ€β€Œβ€‹β€‹β€β€‹β€β€Œο»Ώο»Ώβ€Œ

<span class="dh yq gq gr yj b be yr ys ab yt">$ more f1nd_th3_cyb0rg_tr34sur3
1000111 1000010 1011001 1101011 1010001 1000111 1100011 1111010 111
1100 1001010 1000101 1101001 1101111 1100000 1001101 1000101 111011 110010 1010000 1000010 1100100 111110 1111101 1000111 110010 10001
01 101101 1011110 1000100 1010010 1001000 1111001 1111100 1111000 1
000010 1000110 1100111 1010000 1110111 1010101 1001000 110110 10101
10 1001110 101101 1000111 1000010 1011001 1101011 1010001 1000111 1
...</span>β€‹β€‹β€‹β€‹β€Œο»Ώβ€ο»Ώβ€‹β€β€‹β€β€Œβ€ο»Ώο»Ώβ€Œο»Ώβ€‹β€β€Œβ€β€β€Œβ€Œβ€β€Œο»Ώβ€Œβ€β€β€Œβ€Œβ€ο»Ώβ€β€‹β€β€‹β€β€‹ο»Ώβ€β€β€‹β€β€‹β€β€Œο»Ώβ€‹ο»Ώβ€Œβ€β€‹β€Œβ€Œβ€ο»Ώβ€β€Œβ€β€β€Œβ€Œο»Ώβ€Œβ€‹β€Œο»Ώβ€β€Œβ€‹β€ο»Ώβ€β€Œβ€β€β€Œβ€Œβ€ο»Ώο»Ώβ€‹β€β€‹β€β€‹β€ο»Ώβ€‹β€‹β€β€‹β€β€Œβ€β€β€‹β€Œο»Ώβ€‹β€β€Œβ€β€Œβ€Œβ€Œβ€β€Œβ€β€‹β€β€‹β€β€‹ο»Ώβ€β€β€‹β€β€‹β€β€Œβ€β€β€‹β€Œο»Ώβ€Œβ€‹β€Œο»Ώβ€Œβ€‹β€Œο»Ώβ€‹β€‹β€Œο»Ώβ€‹ο»Ώβ€‹ο»Ώβ€β€β€‹β€ο»Ώο»Ώβ€‹β€ο»Ώο»Ώβ€Œβ€β€β€Œβ€Œβ€ο»Ώβ€β€Œο»Ώβ€Œβ€‹β€Œβ€β€Œβ€Œβ€Œβ€ο»Ώβ€‹β€‹ο»Ώβ€Œβ€‹β€‹ο»Ώβ€Œο»Ώβ€‹ο»Ώβ€‹β€Œβ€‹β€ο»Ώβ€β€Œο»Ώβ€‹ο»Ώβ€Œβ€β€‹β€Œβ€Œβ€ο»Ώβ€β€Œβ€β€β€Œβ€Œο»Ώβ€Œβ€‹β€Œο»Ώβ€β€Œβ€‹β€ο»Ώβ€β€Œο»Ώβ€‹ο»Ώβ€Œο»Ώβ€Œβ€‹β€Œο»Ώβ€Œβ€Œβ€Œβ€β€Œβ€‹β€Œβ€β€β€Œβ€Œβ€ο»Ώο»Ώβ€‹β€ο»Ώο»Ώβ€Œβ€β€β€Œβ€Œβ€ο»Ώβ€β€Œο»Ώβ€Œβ€‹β€Œβ€β€Œβ€Œβ€Œβ€ο»Ώβ€β€Œο»Ώβ€Œβ€‹β€‹β€ο»Ώο»Ώβ€Œβ€β€Œβ€Œβ€Œβ€β€Œβ€‹β€Œβ€β€β€Œβ€Œο»Ώβ€Œβ€‹β€‹β€ο»Ώο»Ώβ€Œβ€ο»Ώβ€Œβ€Œβ€ο»Ώο»Ώβ€Œβ€β€Œβ€‹β€Œβ€β€Œβ€Œβ€‹ο»Ώο»Ώβ€Œβ€Œο»Ώβ€‹β€‹β€Œο»Ώβ€‹β€β€Œβ€β€Œβ€Œβ€Œο»Ώβ€‹ο»Ώβ€Œβ€β€Œβ€Œβ€Œβ€ο»Ώβ€β€Œο»Ώβ€Œβ€‹β€Œβ€β€‹β€Œβ€Œο»Ώβ€Œβ€‹β€Œβ€β€β€Œβ€Œβ€ο»Ώο»Ώβ€Œβ€ο»Ώβ€β€‹ο»Ώβ€ο»Ώβ€Œβ€β€β€Œβ€Œβ€β€Œβ€‹β€‹ο»Ώο»Ώβ€Œβ€Œβ€β€Œο»Ώβ€Œο»Ώβ€‹β€‹β€Œβ€β€ο»Ώβ€Œβ€Œβ€Œβ€β€Œβ€β€‹β€Œβ€Œο»Ώβ€Œβ€‹β€Œο»Ώβ€Œβ€Œβ€Œβ€β€Œβ€β€‹ο»Ώβ€Œβ€β€Œβ€Œβ€Œβ€Œβ€Œβ€ο»Ώβ€Œβ€Œβ€Œβ€‹β€Œβ€Œο»Ώβ€Œβ€β€Œο»Ώβ€Œβ€Œβ€Œβ€‹ο»Ώο»Ώβ€Œβ€ο»Ώβ€‹β€Œβ€β€Œβ€β€Œο»Ώβ€β€β€‹ο»Ώβ€Œβ€‹β€Œβ€ο»Ώβ€β€Œβ€‹β€Œο»Ώβ€Œβ€‹ο»Ώο»Ώβ€‹ο»Ώβ€ο»Ώβ€Œο»Ώβ€Œβ€‹β€Œο»Ώβ€β€Œβ€Œο»Ώβ€‹β€‹β€Œβ€β€Œβ€Œβ€‹ο»Ώο»Ώβ€Œβ€Œβ€β€‹β€β€Œβ€ο»Ώβ€‹β€Œβ€ο»Ώο»Ώβ€Œβ€β€Œο»Ώβ€‹ο»Ώβ€ο»Ώβ€Œο»Ώβ€‹β€‹β€Œβ€β€‹β€Œβ€Œο»Ώβ€Œβ€‹β€Œβ€β€β€‹β€‹ο»Ώο»Ώβ€Œβ€Œο»Ώβ€‹β€‹β€Œβ€β€‹β€Œβ€Œβ€β€Œο»Ώβ€Œβ€β€Œβ€Œβ€Œβ€‹β€‹β€β€Œο»Ώβ€Œβ€Œβ€Œβ€β€β€Œβ€Œβ€ο»Ώβ€‹β€Œβ€β€Œβ€‹β€Œβ€β€Œβ€Œβ€Œο»Ώβ€‹β€β€‹β€β€Œβ€Œβ€‹ο»Ώβ€Œβ€Œβ€Œβ€‹β€‹β€β€Œβ€Œο»Ώο»Ώβ€Œβ€β€ο»Ώβ€Œβ€β€Œβ€Œβ€Œο»Ώβ€β€Œβ€‹β€β€Œβ€Œβ€‹ο»Ώβ€‹ο»Ώβ€Œβ€‹β€Œβ€‹β€‹β€β€Œβ€Œβ€‹ο»Ώβ€‹ο»Ώβ€Œβ€‹β€Œβ€‹β€‹β€β€Œβ€Œβ€‹ο»Ώβ€‹β€β€‹ο»Ώβ€‹β€β€Œβ€‹β€β€β€‹ο»Ώβ€‹β€‹β€‹ο»Ώβ€Œο»Ώβ€Œο»Ώβ€β€β€‹β€ο»Ώβ€Œβ€Œβ€β€β€Œβ€Œβ€Œβ€‹β€β€Œβ€β€‹β€β€Œβ€ο»Ώβ€Œβ€Œβ€β€β€Œβ€Œβ€Œβ€‹β€‹β€Œβ€Œβ€Œβ€‹β€‹β€β€Œβ€Œβ€‹ο»Ώβ€‹β€β€‹ο»Ώβ€‹β€β€‹β€β€Œβ€Œβ€‹ο»Ώβ€Œβ€Œβ€Œβ€‹β€Œβ€‹β€‹β€ο»Ώβ€β€Œο»Ώβ€‹β€β€Œβ€β€β€Œβ€Œβ€β€‹ο»Ώβ€Œβ€β€β€‹β€Œβ€Œβ€Œβ€‹β€Œβ€β€Œβ€Œβ€Œο»Ώβ€β€‹β€Œο»Ώβ€Œβ€‹β€‹β€β€Œβ€Œβ€‹ο»Ώβ€Œβ€Œβ€Œβ€‹β€‹β€β€Œβ€Œο»Ώο»Ώβ€Œβ€β€ο»Ώβ€Œβ€β€Œβ€Œβ€Œο»Ώβ€β€Œβ€‹β€β€Œβ€Œβ€‹ο»Ώβ€‹ο»Ώβ€Œβ€‹β€Œβ€‹β€‹β€β€Œβ€Œβ€‹ο»Ώβ€‹ο»Ώβ€Œβ€‹β€Œβ€‹β€‹β€β€Œβ€Œβ€‹ο»Ώβ€‹β€β€‹ο»Ώβ€‹β€β€‹ο»Ώβ€‹β€β€Œβ€ο»Ώβ€β€Œβ€Œβ€Œο»Ώβ€Œο»Ώβ€Œο»Ώβ€‹ο»Ώβ€Œβ€Œβ€Œο»Ώβ€‹β€Œβ€‹ο»Ώβ€‹β€Œβ€Œβ€‹ο»Ώο»Ώβ€Œβ€Œβ€β€‹β€Œο»Ώβ€Œβ€β€Œβ€‹β€‹β€β€Œο»Ώβ€Œβ€Œβ€‹β€β€Œβ€Œβ€‹ο»Ώβ€‹β€β€‹ο»Ώβ€‹β€β€‹β€β€Œβ€Œβ€‹ο»Ώβ€Œβ€Œβ€Œβ€‹β€Œβ€‹β€‹β€ο»Ώβ€β€Œβ€β€‹ο»Ώβ€Œβ€β€β€‹β€Œβ€β€β€Œβ€Œβ€ο»Ώβ€‹β€Œβ€β€Œβ€‹β€Œο»Ώβ€‹β€β€Œβ€β€Œβ€Œβ€Œβ€ο»Ώβ€β€‹β€β€Œβ€Œβ€‹ο»Ώβ€Œβ€Œβ€Œβ€‹β€‹β€β€Œβ€Œο»Ώο»Ώβ€Œβ€β€ο»Ώβ€Œβ€β€Œβ€Œβ€Œο»Ώβ€β€Œβ€‹β€β€Œβ€Œβ€‹ο»Ώβ€‹ο»Ώβ€Œβ€‹β€Œβ€‹β€‹β€β€Œβ€Œβ€‹ο»Ώβ€‹ο»Ώβ€Œβ€‹β€Œβ€‹β€‹β€β€Œβ€Œβ€‹ο»Ώβ€‹β€β€‹ο»Ώβ€‹β€β€Œβ€β€Œο»Ώβ€Œο»Ώβ€Œβ€‹β€Œβ€‹β€Œο»Ώβ€Œβ€β€β€Œβ€Œβ€‹β€β€‹β€‹ο»Ώβ€β€Œβ€Œβ€‹ο»Ώο»Ώβ€Œβ€β€ο»Ώβ€Œβ€‹ο»Ώβ€Œβ€Œβ€‹β€β€Œβ€Œβ€‹β€Œβ€‹β€Œβ€β€β€Œβ€‹β€β€Œβ€Œβ€‹ο»Ώβ€‹β€β€‹ο»Ώβ€‹β€β€‹β€β€Œβ€Œβ€‹ο»Ώβ€Œβ€Œβ€Œβ€‹β€Œβ€‹β€‹β€ο»Ώβ€β€Œο»Ώβ€Œβ€‹β€Œβ€β€Œβ€Œβ€Œο»Ώβ€β€‹β€Œο»Ώβ€Œβ€‹β€‹ο»Ώο»Ώο»Ώβ€Œβ€β€‹β€β€Œβ€β€‹β€Œβ€Œο»Ώβ€‹ο»Ώβ€Œβ€β€Œβ€Œβ€Œβ€Œβ€Œβ€Œβ€Œο»Ώβ€‹β€β€Œβ€ο»Ώβ€‹β€‹ο»Ώο»Ώβ€Œβ€Œβ€β€β€‹β€Œο»Ώβ€Œβ€‹β€Œο»Ώβ€Œβ€‹β€Œο»Ώβ€‹β€‹β€Œο»Ώβ€‹ο»Ώβ€‹β€β€Œβ€Œβ€‹ο»Ώβ€‹ο»Ώβ€Œβ€‹β€‹β€Œβ€‹β€β€Œβ€Œβ€‹ο»Ώβ€‹β€β€Œβ€‹β€Œβ€β€‹β€β€Œβ€Œβ€‹ο»Ώβ€‹β€β€Œβ€‹β€Œβ€β€Œβ€β€β€Œβ€Œβ€ο»Ώβ€β€Œο»Ώβ€Œβ€‹β€Œβ€β€Œβ€Œβ€Œβ€ο»Ώβ€‹β€‹ο»Ώβ€Œβ€‹β€‹ο»Ώβ€Œο»Ώβ€‹ο»Ώβ€‹β€Œβ€‹β€ο»Ώβ€β€Œο»Ώβ€‹ο»Ώβ€Œβ€β€‹β€Œβ€Œβ€ο»Ώβ€β€Œβ€β€β€Œβ€Œο»Ώβ€Œβ€‹β€Œο»Ώβ€β€Œβ€‹β€ο»Ώβ€β€Œο»Ώβ€‹ο»Ώβ€Œο»Ώβ€Œβ€‹β€Œο»Ώβ€Œβ€Œβ€Œβ€β€Œβ€‹β€Œβ€β€β€Œβ€Œβ€ο»Ώο»Ώβ€‹β€β€Œβ€β€Œβ€β€β€Œβ€Œβ€β€Œβ€‹β€‹ο»Ώο»Ώβ€Œβ€Œβ€β€Œο»Ώβ€Œο»Ώβ€‹β€‹β€Œβ€β€ο»Ώβ€Œβ€Œβ€Œβ€β€Œβ€β€‹β€Œβ€Œο»Ώβ€Œβ€‹β€Œο»Ώβ€Œβ€Œβ€Œβ€β€Œβ€β€‹ο»Ώβ€Œβ€β€Œβ€Œβ€Œβ€Œβ€Œβ€ο»Ώβ€Œβ€Œβ€Œβ€‹β€Œβ€Œο»Ώβ€Œβ€β€Œο»Ώβ€Œβ€Œβ€Œβ€‹ο»Ώο»Ώβ€Œβ€ο»Ώβ€‹β€Œβ€β€Œβ€β€Œο»Ώβ€β€β€‹ο»Ώβ€Œβ€‹β€Œβ€ο»Ώβ€β€Œβ€‹β€Œο»Ώβ€Œβ€‹ο»Ώο»Ώβ€‹β€β€Œβ€β€Œο»Ώβ€Œβ€‹β€Œο»Ώβ€β€Œβ€Œο»Ώβ€‹β€‹β€Œβ€β€Œβ€Œβ€‹ο»Ώο»Ώβ€Œβ€Œβ€β€‹β€β€Œβ€ο»Ώβ€‹β€Œβ€ο»Ώο»Ώβ€Œβ€β€Œο»Ώβ€‹β€β€Œβ€β€Œο»Ώβ€‹β€‹β€Œβ€β€‹β€Œβ€Œο»Ώβ€Œβ€‹β€Œβ€β€β€‹β€‹ο»Ώο»Ώβ€Œβ€Œο»Ώβ€‹β€‹β€Œβ€β€‹β€Œβ€Œβ€β€Œο»Ώβ€Œβ€β€Œβ€Œβ€Œβ€‹β€‹β€β€Œο»Ώβ€Œβ€Œβ€Œβ€β€β€Œβ€Œβ€ο»Ώβ€‹β€Œβ€β€Œβ€‹β€Œβ€β€Œβ€Œβ€Œο»Ώβ€‹β€β€‹β€β€Œβ€Œβ€‹ο»Ώβ€Œβ€Œβ€Œβ€‹β€‹β€β€Œβ€Œο»Ώο»Ώβ€Œβ€β€ο»Ώβ€Œβ€β€Œβ€Œβ€Œο»Ώβ€β€Œβ€‹β€β€Œβ€Œβ€‹ο»Ώβ€‹ο»Ώβ€Œβ€‹β€Œβ€‹β€‹β€β€Œβ€Œβ€‹ο»Ώβ€‹ο»Ώβ€Œβ€‹β€Œβ€‹β€‹β€β€Œβ€Œβ€‹ο»Ώβ€‹β€β€‹ο»Ώβ€‹β€β€Œβ€‹β€β€β€‹ο»Ώβ€‹β€‹β€‹ο»Ώβ€Œο»Ώβ€Œο»Ώβ€β€β€‹β€ο»Ώβ€Œβ€Œβ€β€β€Œβ€Œβ€Œβ€‹β€β€Œβ€β€‹β€β€Œβ€ο»Ώβ€Œβ€Œβ€β€β€Œβ€Œβ€Œβ€‹β€‹β€Œβ€Œβ€Œβ€‹β€‹β€β€Œβ€Œβ€‹ο»Ώβ€‹β€β€‹ο»Ώβ€‹β€β€‹β€β€Œβ€Œβ€‹ο»Ώβ€Œβ€Œβ€Œβ€‹β€Œβ€‹β€‹β€ο»Ώβ€β€Œο»Ώβ€‹β€β€Œβ€β€β€Œβ€Œβ€β€‹ο»Ώβ€Œβ€β€β€‹β€Œβ€Œβ€Œβ€‹β€Œβ€β€Œβ€Œβ€Œο»Ώβ€β€‹β€Œο»Ώβ€Œβ€‹β€‹β€β€Œβ€Œβ€‹ο»Ώβ€Œβ€Œβ€Œβ€‹β€‹β€β€Œβ€Œο»Ώο»Ώβ€Œβ€β€ο»Ώβ€Œβ€β€Œβ€Œβ€Œο»Ώβ€β€Œβ€‹β€β€Œβ€Œβ€‹ο»Ώβ€‹ο»Ώβ€Œβ€‹β€Œβ€‹β€‹β€β€Œβ€Œβ€‹ο»Ώβ€‹ο»Ώβ€Œβ€‹β€Œβ€‹β€‹β€β€Œβ€Œβ€‹ο»Ώβ€‹β€β€‹ο»Ώβ€‹β€β€‹ο»Ώβ€‹β€β€Œβ€ο»Ώβ€β€Œβ€Œβ€Œο»Ώβ€Œο»Ώβ€Œο»Ώβ€‹ο»Ώβ€Œβ€Œβ€Œο»Ώβ€‹β€Œβ€‹ο»Ώβ€‹β€Œβ€Œβ€‹ο»Ώο»Ώβ€Œβ€Œβ€β€‹β€Œο»Ώβ€Œβ€β€Œβ€‹β€‹β€β€Œο»Ώβ€Œβ€Œβ€‹β€β€Œβ€Œβ€‹ο»Ώβ€‹β€β€‹ο»Ώβ€‹β€β€‹β€β€Œβ€Œβ€‹ο»Ώβ€Œβ€Œβ€Œβ€‹β€Œβ€‹β€‹β€ο»Ώβ€β€Œβ€β€‹ο»Ώβ€Œβ€β€β€‹β€Œβ€β€β€Œβ€Œβ€ο»Ώβ€‹β€Œβ€β€Œβ€‹β€Œο»Ώβ€‹β€β€Œβ€β€Œβ€Œβ€Œβ€ο»Ώβ€β€‹β€β€Œβ€Œβ€‹ο»Ώβ€Œβ€Œβ€Œβ€‹β€‹β€β€Œβ€Œο»Ώο»Ώβ€Œβ€β€ο»Ώβ€Œβ€β€Œβ€Œβ€Œο»Ώβ€β€Œβ€‹β€β€Œβ€Œβ€‹ο»Ώβ€‹ο»Ώβ€Œβ€‹β€Œβ€‹β€‹β€β€Œβ€Œβ€‹ο»Ώβ€‹ο»Ώβ€Œβ€‹β€Œβ€‹β€‹β€β€Œβ€Œβ€‹ο»Ώβ€‹β€β€‹ο»Ώβ€‹β€β€Œβ€β€Œο»Ώβ€Œο»Ώβ€Œβ€‹β€Œβ€‹β€Œο»Ώβ€Œβ€β€β€Œβ€Œβ€‹β€β€‹β€‹ο»Ώβ€β€Œβ€Œβ€‹ο»Ώο»Ώβ€Œβ€β€ο»Ώβ€Œβ€‹ο»Ώβ€Œβ€Œβ€‹β€β€Œβ€Œβ€‹β€Œβ€‹β€Œβ€β€β€Œβ€‹β€β€Œβ€Œβ€‹ο»Ώβ€‹β€β€‹ο»Ώβ€‹β€β€‹β€β€Œβ€Œβ€‹ο»Ώβ€Œβ€Œβ€Œβ€‹β€Œβ€‹β€‹β€ο»Ώβ€β€Œο»Ώβ€Œβ€‹β€Œβ€β€Œβ€Œβ€Œο»Ώβ€β€‹β€Œο»Ώβ€Œβ€‹β€‹β€β€Œβ€β€Œο»Ώβ€‹β€‹β€Œβ€β€Œβ€Œβ€Œο»Ώβ€‹β€β€Œο»Ώβ€‹ο»Ώβ€Œο»Ώβ€‹β€‹β€Œβ€β€Œβ€Œβ€Œβ€β€‹ο»Ώβ€Œο»Ώβ€Œβ€‹β€Œβ€β€β€Œβ€Œο»Ώβ€Œβ€β€Œβ€β€Œβ€Œβ€‹ο»Ώο»Ώβ€Œβ€Œο»Ώβ€‹β€‹β€Œο»Ώβ€Œβ€Œβ€Œβ€β€‹β€β€Œβ€ο»Ώβ€‹β€Œβ€β€β€Œβ€Œο»Ώβ€‹ο»Ώβ€Œβ€β€β€‹β€Œβ€β€Œβ€Œβ€Œβ€β€Œβ€‹β€‹β€β€‹β€β€Œο»Ώο»Ώβ€Œ

Using Python, the file can be opened and the binary strings placed in a list:β€‹β€‹β€‹β€‹β€Œο»Ώβ€ο»Ώβ€‹β€β€‹β€β€Œβ€ο»Ώο»Ώβ€Œο»Ώβ€‹β€β€Œβ€β€β€Œβ€Œβ€β€Œο»Ώβ€Œβ€β€β€Œβ€Œβ€ο»Ώβ€β€‹β€β€‹β€β€‹ο»Ώβ€β€β€‹β€β€‹β€β€Œο»Ώβ€‹ο»Ώβ€Œβ€β€‹β€Œβ€Œβ€ο»Ώβ€β€Œβ€β€β€Œβ€Œο»Ώβ€Œβ€‹β€Œο»Ώβ€β€Œβ€‹β€ο»Ώβ€β€Œβ€β€β€Œβ€Œβ€ο»Ώο»Ώβ€‹β€β€‹β€β€‹β€ο»Ώβ€‹β€‹β€β€‹β€β€Œβ€β€β€‹β€Œο»Ώβ€‹β€β€Œβ€β€Œβ€Œβ€Œβ€β€Œβ€β€‹β€β€‹β€β€‹ο»Ώβ€β€β€‹β€β€‹β€β€Œβ€β€β€‹β€Œο»Ώβ€Œβ€‹β€Œο»Ώβ€Œβ€‹β€Œο»Ώβ€‹β€‹β€Œο»Ώβ€‹ο»Ώβ€‹ο»Ώβ€β€β€‹β€ο»Ώο»Ώβ€‹β€ο»Ώο»Ώβ€Œβ€β€β€Œβ€Œβ€ο»Ώβ€β€Œο»Ώβ€Œβ€‹β€Œβ€β€Œβ€Œβ€Œβ€ο»Ώβ€‹β€‹ο»Ώβ€Œβ€‹β€‹ο»Ώβ€Œο»Ώβ€‹ο»Ώβ€‹β€Œβ€‹β€ο»Ώβ€β€Œο»Ώβ€‹ο»Ώβ€Œβ€β€‹β€Œβ€Œβ€ο»Ώβ€β€Œβ€β€β€Œβ€Œο»Ώβ€Œβ€‹β€Œο»Ώβ€β€Œβ€‹β€ο»Ώβ€β€Œο»Ώβ€‹ο»Ώβ€Œο»Ώβ€Œβ€‹β€Œο»Ώβ€Œβ€Œβ€Œβ€β€Œβ€‹β€Œβ€β€β€Œβ€Œβ€ο»Ώο»Ώβ€‹β€ο»Ώο»Ώβ€Œβ€β€β€Œβ€Œβ€ο»Ώβ€β€Œο»Ώβ€Œβ€‹β€Œβ€β€Œβ€Œβ€Œβ€ο»Ώβ€β€Œο»Ώβ€Œβ€‹β€‹β€ο»Ώο»Ώβ€Œβ€β€Œβ€Œβ€Œβ€β€Œβ€‹β€Œβ€β€β€Œβ€Œο»Ώβ€Œβ€‹β€‹β€ο»Ώο»Ώβ€Œβ€ο»Ώβ€Œβ€Œβ€ο»Ώο»Ώβ€Œβ€β€Œβ€‹β€Œβ€β€Œβ€Œβ€‹ο»Ώο»Ώβ€Œβ€Œο»Ώβ€‹β€‹β€Œο»Ώβ€‹β€β€Œβ€β€Œβ€Œβ€Œο»Ώβ€‹ο»Ώβ€Œβ€β€Œβ€Œβ€Œβ€ο»Ώβ€β€Œο»Ώβ€Œβ€‹β€Œβ€β€‹β€Œβ€Œο»Ώβ€Œβ€‹β€Œβ€β€β€Œβ€Œβ€ο»Ώο»Ώβ€Œβ€ο»Ώβ€β€‹ο»Ώβ€ο»Ώβ€Œβ€β€β€Œβ€Œβ€β€Œβ€‹β€‹ο»Ώο»Ώβ€Œβ€Œβ€β€Œο»Ώβ€Œο»Ώβ€‹β€‹β€Œβ€β€ο»Ώβ€Œβ€Œβ€Œβ€β€Œβ€β€‹β€Œβ€Œο»Ώβ€Œβ€‹β€Œο»Ώβ€Œβ€Œβ€Œβ€β€Œβ€β€‹ο»Ώβ€Œβ€β€Œβ€Œβ€Œβ€Œβ€Œβ€ο»Ώβ€Œβ€Œβ€Œβ€‹β€Œβ€Œο»Ώβ€Œβ€β€Œο»Ώβ€Œβ€Œβ€Œβ€‹ο»Ώο»Ώβ€Œβ€ο»Ώβ€‹β€Œβ€β€Œβ€β€Œο»Ώβ€β€β€‹ο»Ώβ€Œβ€‹β€Œβ€ο»Ώβ€β€Œβ€‹β€Œο»Ώβ€Œβ€‹ο»Ώο»Ώβ€‹ο»Ώβ€ο»Ώβ€Œο»Ώβ€Œβ€‹β€Œο»Ώβ€β€Œβ€Œο»Ώβ€‹β€‹β€Œβ€β€Œβ€Œβ€‹ο»Ώο»Ώβ€Œβ€Œβ€β€‹β€β€Œβ€ο»Ώβ€‹β€Œβ€ο»Ώο»Ώβ€Œβ€β€Œο»Ώβ€‹ο»Ώβ€ο»Ώβ€Œο»Ώβ€‹β€‹β€Œβ€β€‹β€Œβ€Œο»Ώβ€Œβ€‹β€Œβ€β€β€‹β€‹ο»Ώο»Ώβ€Œβ€Œο»Ώβ€‹β€‹β€Œβ€β€‹β€Œβ€Œβ€β€Œο»Ώβ€Œβ€β€Œβ€Œβ€Œβ€‹β€‹β€β€Œο»Ώβ€Œβ€Œβ€Œβ€β€β€Œβ€Œβ€ο»Ώβ€‹β€Œβ€β€Œβ€‹β€Œβ€β€Œβ€Œβ€Œο»Ώβ€‹β€β€‹β€β€Œβ€Œβ€‹ο»Ώβ€Œβ€Œβ€Œβ€‹β€‹β€β€Œβ€Œο»Ώο»Ώβ€Œβ€β€ο»Ώβ€Œβ€β€Œβ€Œβ€Œο»Ώβ€β€Œβ€‹β€β€Œβ€Œβ€‹ο»Ώβ€‹ο»Ώβ€Œβ€‹β€Œβ€‹β€‹β€β€Œβ€Œβ€‹ο»Ώβ€‹ο»Ώβ€Œβ€‹β€Œβ€‹β€‹β€β€Œβ€Œβ€‹ο»Ώβ€‹β€β€‹ο»Ώβ€‹β€β€Œβ€‹β€β€β€‹ο»Ώβ€‹β€‹β€‹ο»Ώβ€Œο»Ώβ€Œο»Ώβ€β€β€‹β€ο»Ώβ€Œβ€Œβ€β€β€Œβ€Œβ€Œβ€‹β€β€Œβ€β€‹β€β€Œβ€ο»Ώβ€Œβ€Œβ€β€β€Œβ€Œβ€Œβ€‹β€‹β€Œβ€Œβ€Œβ€‹β€‹β€β€Œβ€Œβ€‹ο»Ώβ€‹β€β€‹ο»Ώβ€‹β€β€‹β€β€Œβ€Œβ€‹ο»Ώβ€Œβ€Œβ€Œβ€‹β€Œβ€‹β€‹β€ο»Ώβ€β€Œο»Ώβ€‹β€β€Œβ€β€β€Œβ€Œβ€β€‹ο»Ώβ€Œβ€β€β€‹β€Œβ€Œβ€Œβ€‹β€Œβ€β€Œβ€Œβ€Œο»Ώβ€β€‹β€Œο»Ώβ€Œβ€‹β€‹β€β€Œβ€Œβ€‹ο»Ώβ€Œβ€Œβ€Œβ€‹β€‹β€β€Œβ€Œο»Ώο»Ώβ€Œβ€β€ο»Ώβ€Œβ€β€Œβ€Œβ€Œο»Ώβ€β€Œβ€‹β€β€Œβ€Œβ€‹ο»Ώβ€‹ο»Ώβ€Œβ€‹β€Œβ€‹β€‹β€β€Œβ€Œβ€‹ο»Ώβ€‹ο»Ώβ€Œβ€‹β€Œβ€‹β€‹β€β€Œβ€Œβ€‹ο»Ώβ€‹β€β€‹ο»Ώβ€‹β€β€Œο»Ώβ€‹β€β€Œβ€Œβ€Œβ€‹β€Œβ€‹β€Œβ€β€Œβ€ο»Ώβ€‹β€Œβ€ο»Ώβ€‹β€Œβ€β€β€β€Œο»Ώβ€‹ο»Ώβ€Œβ€‹β€β€β€‹ο»Ώβ€Œο»Ώβ€Œβ€‹β€β€Œβ€Œβ€Œβ€β€Œβ€Œβ€ο»Ώβ€β€‹β€β€Œβ€Œβ€‹ο»Ώβ€‹β€β€‹ο»Ώβ€‹β€β€‹β€β€Œβ€Œβ€‹ο»Ώβ€Œβ€Œβ€Œβ€‹β€Œβ€‹β€‹β€ο»Ώβ€β€Œβ€β€‹ο»Ώβ€Œβ€β€β€‹β€Œβ€β€β€Œβ€Œβ€ο»Ώβ€‹β€Œβ€β€Œβ€‹β€Œο»Ώβ€‹β€β€Œβ€β€Œβ€Œβ€Œβ€ο»Ώβ€β€‹β€β€Œβ€Œβ€‹ο»Ώβ€Œβ€Œβ€Œβ€‹β€‹β€β€Œβ€Œο»Ώο»Ώβ€Œβ€β€ο»Ώβ€Œβ€β€Œβ€Œβ€Œο»Ώβ€β€Œβ€‹β€β€Œβ€Œβ€‹ο»Ώβ€‹ο»Ώβ€Œβ€‹β€Œβ€‹β€‹β€β€Œβ€Œβ€‹ο»Ώβ€‹ο»Ώβ€Œβ€‹β€Œβ€‹β€‹β€β€Œβ€Œβ€‹ο»Ώβ€‹β€β€‹ο»Ώβ€‹β€β€Œβ€Œβ€Œο»Ώβ€Œβ€‹ο»Ώβ€Œβ€Œο»Ώβ€β€‹β€Œβ€Œο»Ώο»Ώβ€Œβ€β€‹β€β€Œβ€β€β€Œβ€‹ο»Ώβ€‹β€Œβ€Œβ€‹β€Œβ€Œβ€Œβ€β€‹β€Œβ€Œβ€‹β€‹β€Œβ€Œο»Ώβ€‹β€β€Œβ€‹ο»Ώο»Ώβ€‹β€β€Œβ€Œβ€‹ο»Ώβ€‹β€β€‹ο»Ώβ€‹β€β€‹β€β€Œβ€Œβ€‹ο»Ώβ€Œβ€Œβ€Œβ€‹β€Œβ€‹β€‹β€ο»Ώβ€β€Œο»Ώβ€Œβ€‹β€Œβ€β€Œβ€Œβ€Œο»Ώβ€β€‹β€Œο»Ώβ€Œβ€‹β€‹ο»Ώο»Ώο»Ώβ€Œβ€β€‹β€β€Œβ€β€‹β€Œβ€Œο»Ώβ€‹ο»Ώβ€Œβ€β€Œβ€Œβ€Œβ€Œβ€Œβ€Œβ€Œο»Ώβ€‹β€β€Œβ€ο»Ώβ€‹β€‹ο»Ώο»Ώβ€Œβ€Œβ€β€β€‹β€Œο»Ώβ€Œβ€‹β€Œο»Ώβ€Œβ€‹β€Œο»Ώβ€‹β€‹β€Œο»Ώβ€‹ο»Ώβ€‹β€β€Œβ€Œβ€‹ο»Ώβ€‹ο»Ώβ€Œβ€‹β€‹β€Œβ€‹β€β€Œβ€Œβ€‹ο»Ώβ€‹β€β€Œβ€‹β€Œβ€β€‹β€β€Œβ€Œβ€‹ο»Ώβ€‹β€β€Œβ€‹β€Œβ€β€Œβ€β€β€Œβ€Œβ€ο»Ώβ€β€Œο»Ώβ€Œβ€‹β€Œβ€β€Œβ€Œβ€Œβ€ο»Ώβ€‹β€‹ο»Ώβ€Œβ€‹β€‹ο»Ώβ€Œο»Ώβ€‹ο»Ώβ€‹β€Œβ€‹β€ο»Ώβ€β€Œο»Ώβ€‹ο»Ώβ€Œβ€β€‹β€Œβ€Œβ€ο»Ώβ€β€Œβ€β€β€Œβ€Œο»Ώβ€Œβ€‹β€Œο»Ώβ€β€Œβ€‹β€ο»Ώβ€β€Œο»Ώβ€‹ο»Ώβ€Œο»Ώβ€Œβ€‹β€Œο»Ώβ€Œβ€Œβ€Œβ€β€Œβ€‹β€Œβ€β€β€Œβ€Œβ€ο»Ώο»Ώβ€‹β€β€Œβ€β€Œβ€β€β€Œβ€Œβ€β€Œβ€‹β€‹ο»Ώο»Ώβ€Œβ€Œβ€β€Œο»Ώβ€Œο»Ώβ€‹β€‹β€Œβ€β€ο»Ώβ€Œβ€Œβ€Œβ€β€Œβ€β€‹β€Œβ€Œο»Ώβ€Œβ€‹β€Œο»Ώβ€Œβ€Œβ€Œβ€β€Œβ€β€‹ο»Ώβ€Œβ€β€Œβ€Œβ€Œβ€Œβ€Œβ€ο»Ώβ€Œβ€Œβ€Œβ€‹β€Œβ€Œο»Ώβ€Œβ€β€Œο»Ώβ€Œβ€Œβ€Œβ€‹ο»Ώο»Ώβ€Œβ€ο»Ώβ€‹β€Œβ€β€Œβ€β€Œο»Ώβ€β€β€‹ο»Ώβ€Œβ€‹β€Œβ€ο»Ώβ€β€Œβ€‹β€Œο»Ώβ€Œβ€‹ο»Ώο»Ώβ€‹β€β€Œβ€β€Œο»Ώβ€Œβ€‹β€Œο»Ώβ€β€Œβ€Œο»Ώβ€‹β€‹β€Œβ€β€Œβ€Œβ€‹ο»Ώο»Ώβ€Œβ€Œβ€β€‹β€β€Œβ€ο»Ώβ€‹β€Œβ€ο»Ώο»Ώβ€Œβ€β€Œο»Ώβ€‹β€β€Œβ€β€Œο»Ώβ€‹β€‹β€Œβ€β€‹β€Œβ€Œο»Ώβ€Œβ€‹β€Œβ€β€β€‹β€‹ο»Ώο»Ώβ€Œβ€Œο»Ώβ€‹β€‹β€Œβ€β€‹β€Œβ€Œβ€β€Œο»Ώβ€Œβ€β€Œβ€Œβ€Œβ€‹β€‹β€β€Œο»Ώβ€Œβ€Œβ€Œβ€β€β€Œβ€Œβ€ο»Ώβ€‹β€Œβ€β€Œβ€‹β€Œβ€β€Œβ€Œβ€Œο»Ώβ€‹β€β€‹β€β€Œβ€Œβ€‹ο»Ώβ€Œβ€Œβ€Œβ€‹β€‹β€β€Œβ€Œο»Ώο»Ώβ€Œβ€β€ο»Ώβ€Œβ€β€Œβ€Œβ€Œο»Ώβ€β€Œβ€‹β€β€Œβ€Œβ€‹ο»Ώβ€‹ο»Ώβ€Œβ€‹β€Œβ€‹β€‹β€β€Œβ€Œβ€‹ο»Ώβ€‹ο»Ώβ€Œβ€‹β€Œβ€‹β€‹β€β€Œβ€Œβ€‹ο»Ώβ€‹β€β€‹ο»Ώβ€‹β€β€Œβ€‹β€β€β€‹ο»Ώβ€‹β€‹β€‹ο»Ώβ€Œο»Ώβ€Œο»Ώβ€β€β€‹β€ο»Ώβ€Œβ€Œβ€β€β€Œβ€Œβ€Œβ€‹β€β€Œβ€β€‹β€β€Œβ€ο»Ώβ€Œβ€Œβ€β€β€Œβ€Œβ€Œβ€‹β€‹β€Œβ€Œβ€Œβ€‹β€‹β€β€Œβ€Œβ€‹ο»Ώβ€‹β€β€‹ο»Ώβ€‹β€β€‹β€β€Œβ€Œβ€‹ο»Ώβ€Œβ€Œβ€Œβ€‹β€Œβ€‹β€‹β€ο»Ώβ€β€Œο»Ώβ€‹β€β€Œβ€β€β€Œβ€Œβ€β€‹ο»Ώβ€Œβ€β€β€‹β€Œβ€Œβ€Œβ€‹β€Œβ€β€Œβ€Œβ€Œο»Ώβ€β€‹β€Œο»Ώβ€Œβ€‹β€‹β€β€Œβ€Œβ€‹ο»Ώβ€Œβ€Œβ€Œβ€‹β€‹β€β€Œβ€Œο»Ώο»Ώβ€Œβ€β€ο»Ώβ€Œβ€β€Œβ€Œβ€Œο»Ώβ€β€Œβ€‹β€β€Œβ€Œβ€‹ο»Ώβ€‹ο»Ώβ€Œβ€‹β€Œβ€‹β€‹β€β€Œβ€Œβ€‹ο»Ώβ€‹ο»Ώβ€Œβ€‹β€Œβ€‹β€‹β€β€Œβ€Œβ€‹ο»Ώβ€‹β€β€‹ο»Ώβ€‹β€β€Œο»Ώβ€‹β€β€Œβ€Œβ€Œβ€‹β€Œβ€‹β€Œβ€β€Œβ€ο»Ώβ€‹β€Œβ€ο»Ώβ€‹β€Œβ€β€β€β€Œο»Ώβ€‹ο»Ώβ€Œβ€‹β€β€β€‹ο»Ώβ€Œο»Ώβ€Œβ€‹β€β€Œβ€Œβ€Œβ€β€Œβ€Œβ€ο»Ώβ€β€‹β€β€Œβ€Œβ€‹ο»Ώβ€‹β€β€‹ο»Ώβ€‹β€β€‹β€β€Œβ€Œβ€‹ο»Ώβ€Œβ€Œβ€Œβ€‹β€Œβ€‹β€‹β€ο»Ώβ€β€Œβ€β€‹ο»Ώβ€Œβ€β€β€‹β€Œβ€β€β€Œβ€Œβ€ο»Ώβ€‹β€Œβ€β€Œβ€‹β€Œο»Ώβ€‹β€β€Œβ€β€Œβ€Œβ€Œβ€ο»Ώβ€β€‹β€β€Œβ€Œβ€‹ο»Ώβ€Œβ€Œβ€Œβ€‹β€‹β€β€Œβ€Œο»Ώο»Ώβ€Œβ€β€ο»Ώβ€Œβ€β€Œβ€Œβ€Œο»Ώβ€β€Œβ€‹β€β€Œβ€Œβ€‹ο»Ώβ€‹ο»Ώβ€Œβ€‹β€Œβ€‹β€‹β€β€Œβ€Œβ€‹ο»Ώβ€‹ο»Ώβ€Œβ€‹β€Œβ€‹β€‹β€β€Œβ€Œβ€‹ο»Ώβ€‹β€β€‹ο»Ώβ€‹β€β€Œβ€Œβ€Œο»Ώβ€Œβ€‹ο»Ώβ€Œβ€Œο»Ώβ€β€‹β€Œβ€Œο»Ώο»Ώβ€Œβ€β€‹β€β€Œβ€β€β€Œβ€‹ο»Ώβ€‹β€Œβ€Œβ€‹β€Œβ€Œβ€Œβ€β€‹β€Œβ€Œβ€‹β€‹β€Œβ€Œο»Ώβ€‹β€β€Œβ€‹ο»Ώο»Ώβ€‹β€β€Œβ€Œβ€‹ο»Ώβ€‹β€β€‹ο»Ώβ€‹β€β€‹β€β€Œβ€Œβ€‹ο»Ώβ€Œβ€Œβ€Œβ€‹β€Œβ€‹β€‹β€ο»Ώβ€β€Œο»Ώβ€Œβ€‹β€Œβ€β€Œβ€Œβ€Œο»Ώβ€β€‹β€Œο»Ώβ€Œβ€‹β€‹β€β€Œβ€β€Œο»Ώβ€‹β€‹β€Œβ€β€Œβ€Œβ€Œο»Ώβ€‹β€β€Œο»Ώβ€‹ο»Ώβ€Œο»Ώβ€‹β€‹β€Œβ€β€Œβ€Œβ€Œβ€β€‹ο»Ώβ€Œο»Ώβ€Œβ€‹β€Œβ€β€β€Œβ€Œο»Ώβ€Œβ€β€Œβ€β€Œβ€Œβ€‹ο»Ώο»Ώβ€Œβ€Œο»Ώβ€‹β€‹β€Œο»Ώβ€Œβ€Œβ€Œβ€β€‹β€β€Œβ€ο»Ώβ€‹β€Œβ€β€β€Œβ€Œο»Ώβ€‹ο»Ώβ€Œβ€β€β€‹β€Œβ€β€Œβ€Œβ€Œβ€β€Œβ€‹β€‹β€β€‹β€β€Œο»Ώο»Ώβ€Œ

<span class="dh yq gq gr yj b be yr ys ab yt">$ python
>>> with open('f1nd_th3_cyb0rg_tr34sur3') as f:
... data = f.read().split()
... >>> data
['1000111', '1000010', '1011001', ... ]</span>β€‹β€‹β€‹β€‹β€Œο»Ώβ€ο»Ώβ€‹β€β€‹β€β€Œβ€ο»Ώο»Ώβ€Œο»Ώβ€‹β€β€Œβ€β€β€Œβ€Œβ€β€Œο»Ώβ€Œβ€β€β€Œβ€Œβ€ο»Ώβ€β€‹β€β€‹β€β€‹ο»Ώβ€β€β€‹β€β€‹β€β€Œο»Ώβ€‹ο»Ώβ€Œβ€β€‹β€Œβ€Œβ€ο»Ώβ€β€Œβ€β€β€Œβ€Œο»Ώβ€Œβ€‹β€Œο»Ώβ€β€Œβ€‹β€ο»Ώβ€β€Œβ€β€β€Œβ€Œβ€ο»Ώο»Ώβ€‹β€β€‹β€β€‹β€ο»Ώβ€‹β€‹β€β€‹β€β€Œβ€β€β€‹β€Œο»Ώβ€‹β€β€Œβ€β€Œβ€Œβ€Œβ€β€Œβ€β€‹β€β€‹β€β€‹ο»Ώβ€β€β€‹β€β€‹β€β€Œβ€β€β€‹β€Œο»Ώβ€Œβ€‹β€Œο»Ώβ€Œβ€‹β€Œο»Ώβ€‹β€‹β€Œο»Ώβ€‹ο»Ώβ€‹ο»Ώβ€β€β€‹β€ο»Ώο»Ώβ€‹β€ο»Ώο»Ώβ€Œβ€β€β€Œβ€Œβ€ο»Ώβ€β€Œο»Ώβ€Œβ€‹β€Œβ€β€Œβ€Œβ€Œβ€ο»Ώβ€‹β€‹ο»Ώβ€Œβ€‹β€‹ο»Ώβ€Œο»Ώβ€‹ο»Ώβ€‹β€Œβ€‹β€ο»Ώβ€β€Œο»Ώβ€‹ο»Ώβ€Œβ€β€‹β€Œβ€Œβ€ο»Ώβ€β€Œβ€β€β€Œβ€Œο»Ώβ€Œβ€‹β€Œο»Ώβ€β€Œβ€‹β€ο»Ώβ€β€Œο»Ώβ€‹ο»Ώβ€Œο»Ώβ€Œβ€‹β€Œο»Ώβ€Œβ€Œβ€Œβ€β€Œβ€‹β€Œβ€β€β€Œβ€Œβ€ο»Ώο»Ώβ€‹β€ο»Ώο»Ώβ€Œβ€β€β€Œβ€Œβ€ο»Ώβ€β€Œο»Ώβ€Œβ€‹β€Œβ€β€Œβ€Œβ€Œβ€ο»Ώβ€β€Œο»Ώβ€Œβ€‹β€‹β€ο»Ώο»Ώβ€Œβ€β€Œβ€Œβ€Œβ€β€Œβ€‹β€Œβ€β€β€Œβ€Œο»Ώβ€Œβ€‹β€‹β€ο»Ώο»Ώβ€Œβ€ο»Ώβ€Œβ€Œβ€ο»Ώο»Ώβ€Œβ€β€Œβ€‹β€Œβ€β€Œβ€Œβ€‹ο»Ώο»Ώβ€Œβ€Œο»Ώβ€‹β€‹β€Œο»Ώβ€‹β€β€Œβ€β€Œβ€Œβ€Œο»Ώβ€‹ο»Ώβ€Œβ€β€Œβ€Œβ€Œβ€ο»Ώβ€β€Œο»Ώβ€Œβ€‹β€Œβ€β€‹β€Œβ€Œο»Ώβ€Œβ€‹β€Œβ€β€β€Œβ€Œβ€ο»Ώο»Ώβ€Œβ€ο»Ώβ€β€‹ο»Ώβ€ο»Ώβ€Œβ€β€β€Œβ€Œβ€β€Œβ€‹β€‹ο»Ώο»Ώβ€Œβ€Œβ€β€Œο»Ώβ€Œο»Ώβ€‹β€‹β€Œβ€β€ο»Ώβ€Œβ€Œβ€Œβ€β€Œβ€β€‹β€Œβ€Œο»Ώβ€Œβ€‹β€Œο»Ώβ€Œβ€Œβ€Œβ€β€Œβ€β€‹ο»Ώβ€Œβ€β€Œβ€Œβ€Œβ€Œβ€Œβ€ο»Ώβ€Œβ€Œβ€Œβ€‹β€Œβ€Œο»Ώβ€Œβ€β€Œο»Ώβ€Œβ€Œβ€Œβ€‹ο»Ώο»Ώβ€Œβ€ο»Ώβ€‹β€Œβ€β€Œβ€β€Œο»Ώβ€β€β€‹ο»Ώβ€Œβ€‹β€Œβ€ο»Ώβ€β€Œβ€‹β€Œο»Ώβ€Œβ€‹ο»Ώο»Ώβ€‹ο»Ώβ€ο»Ώβ€Œο»Ώβ€Œβ€‹β€Œο»Ώβ€β€Œβ€Œο»Ώβ€‹β€‹β€Œβ€β€Œβ€Œβ€‹ο»Ώο»Ώβ€Œβ€Œβ€β€‹β€β€Œβ€ο»Ώβ€‹β€Œβ€ο»Ώο»Ώβ€Œβ€β€Œο»Ώβ€‹ο»Ώβ€ο»Ώβ€Œο»Ώβ€‹β€‹β€Œβ€β€‹β€Œβ€Œο»Ώβ€Œβ€‹β€Œβ€β€β€‹β€‹ο»Ώο»Ώβ€Œβ€Œο»Ώβ€‹β€‹β€Œβ€β€‹β€Œβ€Œβ€β€Œο»Ώβ€Œβ€β€Œβ€Œβ€Œβ€‹β€‹β€β€Œο»Ώβ€Œβ€Œβ€Œβ€β€β€Œβ€Œβ€ο»Ώβ€‹β€Œβ€β€Œβ€‹β€Œβ€β€Œβ€Œβ€Œο»Ώβ€‹β€β€‹β€β€Œβ€Œβ€‹ο»Ώβ€Œβ€Œβ€Œβ€‹β€‹β€β€Œβ€Œο»Ώο»Ώβ€Œβ€β€ο»Ώβ€Œβ€β€Œβ€Œβ€Œο»Ώβ€β€Œβ€‹β€β€Œβ€Œβ€‹ο»Ώβ€‹ο»Ώβ€Œβ€‹β€Œβ€‹β€‹β€β€Œβ€Œβ€‹ο»Ώβ€‹ο»Ώβ€Œβ€‹β€Œβ€‹β€‹β€β€Œβ€Œβ€‹ο»Ώβ€‹β€β€‹ο»Ώβ€‹β€β€Œβ€‹β€β€β€‹ο»Ώβ€‹β€‹β€‹ο»Ώβ€Œο»Ώβ€Œο»Ώβ€β€β€‹β€ο»Ώβ€Œβ€Œβ€β€β€Œβ€Œβ€Œβ€‹β€β€Œβ€β€‹β€β€Œβ€ο»Ώβ€Œβ€Œβ€β€β€Œβ€Œβ€Œβ€‹β€‹β€Œβ€Œβ€Œβ€‹β€‹β€β€Œβ€Œβ€‹ο»Ώβ€‹β€β€‹ο»Ώβ€‹β€β€‹β€β€Œβ€Œβ€‹ο»Ώβ€Œβ€Œβ€Œβ€‹β€Œβ€‹β€‹β€ο»Ώβ€β€Œο»Ώβ€‹β€β€Œβ€β€β€Œβ€Œβ€β€‹ο»Ώβ€Œβ€β€β€‹β€Œβ€Œβ€Œβ€‹β€Œβ€β€Œβ€Œβ€Œο»Ώβ€β€‹β€Œο»Ώβ€Œβ€‹β€‹β€β€Œβ€Œβ€‹ο»Ώβ€Œβ€Œβ€Œβ€‹β€‹β€β€Œβ€Œο»Ώο»Ώβ€Œβ€β€ο»Ώβ€Œβ€β€Œβ€Œβ€Œο»Ώβ€β€Œβ€‹β€β€Œβ€Œβ€‹ο»Ώβ€‹ο»Ώβ€Œβ€‹β€Œβ€‹β€‹β€β€Œβ€Œβ€‹ο»Ώβ€‹ο»Ώβ€Œβ€‹β€Œβ€‹β€‹β€β€Œβ€Œβ€‹ο»Ώβ€‹β€β€‹ο»Ώβ€‹β€β€Œβ€Œβ€‹β€Œβ€Œβ€β€‹β€Œβ€Œβ€Œβ€‹β€Œβ€Œο»Ώβ€β€Œβ€‹ο»Ώβ€β€‹β€Œο»Ώβ€‹ο»Ώβ€Œβ€‹ο»Ώβ€‹β€Œο»Ώβ€‹β€β€Œο»Ώβ€‹β€β€Œο»Ώβ€Œο»Ώβ€Œβ€‹β€ο»Ώβ€Œβ€ο»Ώβ€Œβ€‹β€β€Œβ€Œβ€‹ο»Ώβ€‹β€β€‹ο»Ώβ€‹β€β€‹β€β€Œβ€Œβ€‹ο»Ώβ€Œβ€Œβ€Œβ€‹β€Œβ€‹β€‹β€ο»Ώβ€β€Œβ€β€‹ο»Ώβ€Œβ€β€β€‹β€Œβ€β€β€Œβ€Œβ€ο»Ώβ€‹β€Œβ€β€Œβ€‹β€Œο»Ώβ€‹β€β€Œβ€β€Œβ€Œβ€Œβ€ο»Ώβ€β€‹β€β€Œβ€Œβ€‹ο»Ώβ€Œβ€Œβ€Œβ€‹β€‹β€β€Œβ€Œο»Ώο»Ώβ€Œβ€β€ο»Ώβ€Œβ€β€Œβ€Œβ€Œο»Ώβ€β€Œβ€‹β€β€Œβ€Œβ€‹ο»Ώβ€‹ο»Ώβ€Œβ€‹β€Œβ€‹β€‹β€β€Œβ€Œβ€‹ο»Ώβ€‹ο»Ώβ€Œβ€‹β€Œβ€‹β€‹β€β€Œβ€Œβ€‹ο»Ώβ€‹β€β€‹ο»Ώβ€‹β€β€Œβ€‹β€‹ο»Ώβ€Œβ€Œβ€β€‹β€Œβ€ο»Ώβ€β€Œβ€Œβ€Œο»Ώβ€Œβ€Œβ€β€‹β€Œβ€Œβ€Œβ€β€Œβ€β€β€‹β€Œβ€ο»Ώβ€β€Œο»Ώβ€‹ο»Ώβ€Œο»Ώβ€Œβ€Œβ€Œο»Ώβ€‹β€Œβ€Œβ€β€‹β€β€‹β€β€Œβ€Œβ€‹ο»Ώβ€‹β€β€‹ο»Ώβ€‹β€β€‹β€β€Œβ€Œβ€‹ο»Ώβ€Œβ€Œβ€Œβ€‹β€Œβ€‹β€‹β€ο»Ώβ€β€Œο»Ώβ€Œβ€‹β€Œβ€β€Œβ€Œβ€Œο»Ώβ€β€‹β€Œο»Ώβ€Œβ€‹β€‹ο»Ώο»Ώο»Ώβ€Œβ€β€‹β€β€Œβ€β€‹β€Œβ€Œο»Ώβ€‹ο»Ώβ€Œβ€β€Œβ€Œβ€Œβ€Œβ€Œβ€Œβ€Œο»Ώβ€‹β€β€Œβ€ο»Ώβ€‹β€‹ο»Ώο»Ώβ€Œβ€Œβ€β€β€‹β€Œο»Ώβ€Œβ€‹β€Œο»Ώβ€Œβ€‹β€Œο»Ώβ€‹β€‹β€Œο»Ώβ€‹ο»Ώβ€‹β€β€Œβ€Œβ€‹ο»Ώβ€‹ο»Ώβ€Œβ€‹β€‹β€Œβ€‹β€β€Œβ€Œβ€‹ο»Ώβ€‹β€β€Œβ€‹β€Œβ€β€‹β€β€Œβ€Œβ€‹ο»Ώβ€‹β€β€Œβ€‹β€Œβ€β€Œβ€β€β€Œβ€Œβ€ο»Ώβ€β€Œο»Ώβ€Œβ€‹β€Œβ€β€Œβ€Œβ€Œβ€ο»Ώβ€‹β€‹ο»Ώβ€Œβ€‹β€‹ο»Ώβ€Œο»Ώβ€‹ο»Ώβ€‹β€Œβ€‹β€ο»Ώβ€β€Œο»Ώβ€‹ο»Ώβ€Œβ€β€‹β€Œβ€Œβ€ο»Ώβ€β€Œβ€β€β€Œβ€Œο»Ώβ€Œβ€‹β€Œο»Ώβ€β€Œβ€‹β€ο»Ώβ€β€Œο»Ώβ€‹ο»Ώβ€Œο»Ώβ€Œβ€‹β€Œο»Ώβ€Œβ€Œβ€Œβ€β€Œβ€‹β€Œβ€β€β€Œβ€Œβ€ο»Ώο»Ώβ€‹β€β€Œβ€β€Œβ€β€β€Œβ€Œβ€β€Œβ€‹β€‹ο»Ώο»Ώβ€Œβ€Œβ€β€Œο»Ώβ€Œο»Ώβ€‹β€‹β€Œβ€β€ο»Ώβ€Œβ€Œβ€Œβ€β€Œβ€β€‹β€Œβ€Œο»Ώβ€Œβ€‹β€Œο»Ώβ€Œβ€Œβ€Œβ€β€Œβ€β€‹ο»Ώβ€Œβ€β€Œβ€Œβ€Œβ€Œβ€Œβ€ο»Ώβ€Œβ€Œβ€Œβ€‹β€Œβ€Œο»Ώβ€Œβ€β€Œο»Ώβ€Œβ€Œβ€Œβ€‹ο»Ώο»Ώβ€Œβ€ο»Ώβ€‹β€Œβ€β€Œβ€β€Œο»Ώβ€β€β€‹ο»Ώβ€Œβ€‹β€Œβ€ο»Ώβ€β€Œβ€‹β€Œο»Ώβ€Œβ€‹ο»Ώο»Ώβ€‹β€β€Œβ€β€Œο»Ώβ€Œβ€‹β€Œο»Ώβ€β€Œβ€Œο»Ώβ€‹β€‹β€Œβ€β€Œβ€Œβ€‹ο»Ώο»Ώβ€Œβ€Œβ€β€‹β€β€Œβ€ο»Ώβ€‹β€Œβ€ο»Ώο»Ώβ€Œβ€β€Œο»Ώβ€‹β€β€Œβ€β€Œο»Ώβ€‹β€‹β€Œβ€β€‹β€Œβ€Œο»Ώβ€Œβ€‹β€Œβ€β€β€‹β€‹ο»Ώο»Ώβ€Œβ€Œο»Ώβ€‹β€‹β€Œβ€β€‹β€Œβ€Œβ€β€Œο»Ώβ€Œβ€β€Œβ€Œβ€Œβ€‹β€‹β€β€Œο»Ώβ€Œβ€Œβ€Œβ€β€β€Œβ€Œβ€ο»Ώβ€‹β€Œβ€β€Œβ€‹β€Œβ€β€Œβ€Œβ€Œο»Ώβ€‹β€β€‹β€β€Œβ€Œβ€‹ο»Ώβ€Œβ€Œβ€Œβ€‹β€‹β€β€Œβ€Œο»Ώο»Ώβ€Œβ€β€ο»Ώβ€Œβ€β€Œβ€Œβ€Œο»Ώβ€β€Œβ€‹β€β€Œβ€Œβ€‹ο»Ώβ€‹ο»Ώβ€Œβ€‹β€Œβ€‹β€‹β€β€Œβ€Œβ€‹ο»Ώβ€‹ο»Ώβ€Œβ€‹β€Œβ€‹β€‹β€β€Œβ€Œβ€‹ο»Ώβ€‹β€β€‹ο»Ώβ€‹β€β€Œβ€‹β€β€β€‹ο»Ώβ€‹β€‹β€‹ο»Ώβ€Œο»Ώβ€Œο»Ώβ€β€β€‹β€ο»Ώβ€Œβ€Œβ€β€β€Œβ€Œβ€Œβ€‹β€β€Œβ€β€‹β€β€Œβ€ο»Ώβ€Œβ€Œβ€β€β€Œβ€Œβ€Œβ€‹β€‹β€Œβ€Œβ€Œβ€‹β€‹β€β€Œβ€Œβ€‹ο»Ώβ€‹β€β€‹ο»Ώβ€‹β€β€‹β€β€Œβ€Œβ€‹ο»Ώβ€Œβ€Œβ€Œβ€‹β€Œβ€‹β€‹β€ο»Ώβ€β€Œο»Ώβ€‹β€β€Œβ€β€β€Œβ€Œβ€β€‹ο»Ώβ€Œβ€β€β€‹β€Œβ€Œβ€Œβ€‹β€Œβ€β€Œβ€Œβ€Œο»Ώβ€β€‹β€Œο»Ώβ€Œβ€‹β€‹β€β€Œβ€Œβ€‹ο»Ώβ€Œβ€Œβ€Œβ€‹β€‹β€β€Œβ€Œο»Ώο»Ώβ€Œβ€β€ο»Ώβ€Œβ€β€Œβ€Œβ€Œο»Ώβ€β€Œβ€‹β€β€Œβ€Œβ€‹ο»Ώβ€‹ο»Ώβ€Œβ€‹β€Œβ€‹β€‹β€β€Œβ€Œβ€‹ο»Ώβ€‹ο»Ώβ€Œβ€‹β€Œβ€‹β€‹β€β€Œβ€Œβ€‹ο»Ώβ€‹β€β€‹ο»Ώβ€‹β€β€Œβ€Œβ€‹β€Œβ€Œβ€β€‹β€Œβ€Œβ€Œβ€‹β€Œβ€Œο»Ώβ€β€Œβ€‹ο»Ώβ€β€‹β€Œο»Ώβ€‹ο»Ώβ€Œβ€‹ο»Ώβ€‹β€Œο»Ώβ€‹β€β€Œο»Ώβ€‹β€β€Œο»Ώβ€Œο»Ώβ€Œβ€‹β€ο»Ώβ€Œβ€ο»Ώβ€Œβ€‹β€β€Œβ€Œβ€‹ο»Ώβ€‹β€β€‹ο»Ώβ€‹β€β€‹β€β€Œβ€Œβ€‹ο»Ώβ€Œβ€Œβ€Œβ€‹β€Œβ€‹β€‹β€ο»Ώβ€β€Œβ€β€‹ο»Ώβ€Œβ€β€β€‹β€Œβ€β€β€Œβ€Œβ€ο»Ώβ€‹β€Œβ€β€Œβ€‹β€Œο»Ώβ€‹β€β€Œβ€β€Œβ€Œβ€Œβ€ο»Ώβ€β€‹β€β€Œβ€Œβ€‹ο»Ώβ€Œβ€Œβ€Œβ€‹β€‹β€β€Œβ€Œο»Ώο»Ώβ€Œβ€β€ο»Ώβ€Œβ€β€Œβ€Œβ€Œο»Ώβ€β€Œβ€‹β€β€Œβ€Œβ€‹ο»Ώβ€‹ο»Ώβ€Œβ€‹β€Œβ€‹β€‹β€β€Œβ€Œβ€‹ο»Ώβ€‹ο»Ώβ€Œβ€‹β€Œβ€‹β€‹β€β€Œβ€Œβ€‹ο»Ώβ€‹β€β€‹ο»Ώβ€‹β€β€Œβ€‹β€‹ο»Ώβ€Œβ€Œβ€β€‹β€Œβ€ο»Ώβ€β€Œβ€Œβ€Œο»Ώβ€Œβ€Œβ€β€‹β€Œβ€Œβ€Œβ€β€Œβ€β€β€‹β€Œβ€ο»Ώβ€β€Œο»Ώβ€‹ο»Ώβ€Œο»Ώβ€Œβ€Œβ€Œο»Ώβ€‹β€Œβ€Œβ€β€‹β€β€‹β€β€Œβ€Œβ€‹ο»Ώβ€‹β€β€‹ο»Ώβ€‹β€β€‹β€β€Œβ€Œβ€‹ο»Ώβ€Œβ€Œβ€Œβ€‹β€Œβ€‹β€‹β€ο»Ώβ€β€Œο»Ώβ€Œβ€‹β€Œβ€β€Œβ€Œβ€Œο»Ώβ€β€‹β€Œο»Ώβ€Œβ€‹β€‹β€β€Œβ€β€Œο»Ώβ€‹β€‹β€Œβ€β€Œβ€Œβ€Œο»Ώβ€‹β€β€Œο»Ώβ€‹ο»Ώβ€Œο»Ώβ€‹β€‹β€Œβ€β€Œβ€Œβ€Œβ€β€‹ο»Ώβ€Œο»Ώβ€Œβ€‹β€Œβ€β€β€Œβ€Œο»Ώβ€Œβ€β€Œβ€β€Œβ€Œβ€‹ο»Ώο»Ώβ€Œβ€Œο»Ώβ€‹β€‹β€Œο»Ώβ€Œβ€Œβ€Œβ€β€‹β€β€Œβ€ο»Ώβ€‹β€Œβ€β€β€Œβ€Œο»Ώβ€‹ο»Ώβ€Œβ€β€β€‹β€Œβ€β€Œβ€Œβ€Œβ€β€Œβ€‹β€‹β€β€‹β€β€Œο»Ώο»Ώβ€Œ

These binary strings can then be converted to integers, and look like they might be ASCII characters:β€‹β€‹β€‹β€‹β€Œο»Ώβ€ο»Ώβ€‹β€β€‹β€β€Œβ€ο»Ώο»Ώβ€Œο»Ώβ€‹β€β€Œβ€β€β€Œβ€Œβ€β€Œο»Ώβ€Œβ€β€β€Œβ€Œβ€ο»Ώβ€β€‹β€β€‹β€β€‹ο»Ώβ€β€β€‹β€β€‹β€β€Œο»Ώβ€‹ο»Ώβ€Œβ€β€‹β€Œβ€Œβ€ο»Ώβ€β€Œβ€β€β€Œβ€Œο»Ώβ€Œβ€‹β€Œο»Ώβ€β€Œβ€‹β€ο»Ώβ€β€Œβ€β€β€Œβ€Œβ€ο»Ώο»Ώβ€‹β€β€‹β€β€‹β€ο»Ώβ€‹β€‹β€β€‹β€β€Œβ€β€β€‹β€Œο»Ώβ€‹β€β€Œβ€β€Œβ€Œβ€Œβ€β€Œβ€β€‹β€β€‹β€β€‹ο»Ώβ€β€β€‹β€β€‹β€β€Œβ€β€β€‹β€Œο»Ώβ€Œβ€‹β€Œο»Ώβ€Œβ€‹β€Œο»Ώβ€‹β€‹β€Œο»Ώβ€‹ο»Ώβ€‹ο»Ώβ€β€β€‹β€ο»Ώο»Ώβ€‹β€ο»Ώο»Ώβ€Œβ€β€β€Œβ€Œβ€ο»Ώβ€β€Œο»Ώβ€Œβ€‹β€Œβ€β€Œβ€Œβ€Œβ€ο»Ώβ€‹β€‹ο»Ώβ€Œβ€‹β€‹ο»Ώβ€Œο»Ώβ€‹ο»Ώβ€‹β€Œβ€‹β€ο»Ώβ€β€Œο»Ώβ€‹ο»Ώβ€Œβ€β€‹β€Œβ€Œβ€ο»Ώβ€β€Œβ€β€β€Œβ€Œο»Ώβ€Œβ€‹β€Œο»Ώβ€β€Œβ€‹β€ο»Ώβ€β€Œο»Ώβ€‹ο»Ώβ€Œο»Ώβ€Œβ€‹β€Œο»Ώβ€Œβ€Œβ€Œβ€β€Œβ€‹β€Œβ€β€β€Œβ€Œβ€ο»Ώο»Ώβ€‹β€ο»Ώο»Ώβ€Œβ€β€β€Œβ€Œβ€ο»Ώβ€β€Œο»Ώβ€Œβ€‹β€Œβ€β€Œβ€Œβ€Œβ€ο»Ώβ€β€Œο»Ώβ€Œβ€‹β€‹β€ο»Ώο»Ώβ€Œβ€β€Œβ€Œβ€Œβ€β€Œβ€‹β€Œβ€β€β€Œβ€Œο»Ώβ€Œβ€‹β€‹β€ο»Ώο»Ώβ€Œβ€ο»Ώβ€Œβ€Œβ€ο»Ώο»Ώβ€Œβ€β€Œβ€‹β€Œβ€β€Œβ€Œβ€‹ο»Ώο»Ώβ€Œβ€Œο»Ώβ€‹β€‹β€Œο»Ώβ€‹β€β€Œβ€β€Œβ€Œβ€Œο»Ώβ€‹ο»Ώβ€Œβ€β€Œβ€Œβ€Œβ€ο»Ώβ€β€Œο»Ώβ€Œβ€‹β€Œβ€β€‹β€Œβ€Œο»Ώβ€Œβ€‹β€Œβ€β€β€Œβ€Œβ€ο»Ώο»Ώβ€Œβ€ο»Ώβ€β€‹ο»Ώβ€ο»Ώβ€Œβ€β€β€Œβ€Œβ€β€Œβ€‹β€‹ο»Ώο»Ώβ€Œβ€Œβ€β€Œο»Ώβ€Œο»Ώβ€‹β€‹β€Œβ€β€ο»Ώβ€Œβ€Œβ€Œβ€β€Œβ€β€‹β€Œβ€Œο»Ώβ€Œβ€‹β€Œο»Ώβ€Œβ€Œβ€Œβ€β€Œβ€β€‹ο»Ώβ€Œβ€β€Œβ€Œβ€Œβ€Œβ€Œβ€ο»Ώβ€Œβ€Œβ€Œβ€‹β€Œβ€Œο»Ώβ€Œβ€β€Œο»Ώβ€Œβ€Œβ€Œβ€‹ο»Ώο»Ώβ€Œβ€ο»Ώβ€‹β€Œβ€β€Œβ€β€Œο»Ώβ€β€β€‹ο»Ώβ€Œβ€‹β€Œβ€ο»Ώβ€β€Œβ€‹β€Œο»Ώβ€Œβ€‹ο»Ώο»Ώβ€‹ο»Ώβ€ο»Ώβ€Œο»Ώβ€Œβ€‹β€Œο»Ώβ€β€Œβ€Œο»Ώβ€‹β€‹β€Œβ€β€Œβ€Œβ€‹ο»Ώο»Ώβ€Œβ€Œβ€β€‹β€β€Œβ€ο»Ώβ€‹β€Œβ€ο»Ώο»Ώβ€Œβ€β€Œο»Ώβ€‹ο»Ώβ€ο»Ώβ€Œο»Ώβ€‹β€‹β€Œβ€β€‹β€Œβ€Œο»Ώβ€Œβ€‹β€Œβ€β€β€‹β€‹ο»Ώο»Ώβ€Œβ€Œο»Ώβ€‹β€‹β€Œβ€β€‹β€Œβ€Œβ€β€Œο»Ώβ€Œβ€β€Œβ€Œβ€Œβ€‹β€‹β€β€Œο»Ώβ€Œβ€Œβ€Œβ€β€β€Œβ€Œβ€ο»Ώβ€‹β€Œβ€β€Œβ€‹β€Œβ€β€Œβ€Œβ€Œο»Ώβ€‹β€β€‹β€β€Œβ€Œβ€‹ο»Ώβ€Œβ€Œβ€Œβ€‹β€‹β€β€Œβ€Œο»Ώο»Ώβ€Œβ€β€ο»Ώβ€Œβ€β€Œβ€Œβ€Œο»Ώβ€β€Œβ€‹β€β€Œβ€Œβ€‹ο»Ώβ€‹ο»Ώβ€Œβ€‹β€Œβ€‹β€‹β€β€Œβ€Œβ€‹ο»Ώβ€‹ο»Ώβ€Œβ€‹β€Œβ€‹β€‹β€β€Œβ€Œβ€‹ο»Ώβ€‹β€β€‹ο»Ώβ€‹β€β€Œβ€‹β€β€β€‹ο»Ώβ€‹β€‹β€‹ο»Ώβ€Œο»Ώβ€Œο»Ώβ€β€β€‹β€ο»Ώβ€Œβ€Œβ€β€β€Œβ€Œβ€Œβ€‹β€β€Œβ€β€‹β€β€Œβ€ο»Ώβ€Œβ€Œβ€β€β€Œβ€Œβ€Œβ€‹β€‹β€Œβ€Œβ€Œβ€‹β€‹β€β€Œβ€Œβ€‹ο»Ώβ€‹β€β€‹ο»Ώβ€‹β€β€‹β€β€Œβ€Œβ€‹ο»Ώβ€Œβ€Œβ€Œβ€‹β€Œβ€‹β€‹β€ο»Ώβ€β€Œο»Ώβ€‹β€β€Œβ€β€β€Œβ€Œβ€β€‹ο»Ώβ€Œβ€β€β€‹β€Œβ€Œβ€Œβ€‹β€Œβ€β€Œβ€Œβ€Œο»Ώβ€β€‹β€Œο»Ώβ€Œβ€‹β€‹β€β€Œβ€Œβ€‹ο»Ώβ€Œβ€Œβ€Œβ€‹β€‹β€β€Œβ€Œο»Ώο»Ώβ€Œβ€β€ο»Ώβ€Œβ€β€Œβ€Œβ€Œο»Ώβ€β€Œβ€‹β€β€Œβ€Œβ€‹ο»Ώβ€‹ο»Ώβ€Œβ€‹β€Œβ€‹β€‹β€β€Œβ€Œβ€‹ο»Ώβ€‹ο»Ώβ€Œβ€‹β€Œβ€‹β€‹β€β€Œβ€Œβ€‹ο»Ώβ€‹β€β€‹ο»Ώβ€‹β€β€Œο»Ώβ€β€β€Œβ€‹β€β€Œβ€Œβ€‹ο»Ώβ€β€Œβ€ο»Ώβ€β€Œβ€β€β€Œβ€Œβ€β€‹β€Œβ€Œβ€Œβ€Œβ€β€Œβ€‹β€‹β€β€Œο»Ώβ€β€‹β€Œο»Ώβ€β€β€Œο»Ώβ€‹β€‹β€Œβ€β€‹β€β€‹β€β€Œβ€Œβ€‹ο»Ώβ€‹β€β€‹ο»Ώβ€‹β€β€‹β€β€Œβ€Œβ€‹ο»Ώβ€Œβ€Œβ€Œβ€‹β€Œβ€‹β€‹β€ο»Ώβ€β€Œβ€β€‹ο»Ώβ€Œβ€β€β€‹β€Œβ€β€β€Œβ€Œβ€ο»Ώβ€‹β€Œβ€β€Œβ€‹β€Œο»Ώβ€‹β€β€Œβ€β€Œβ€Œβ€Œβ€ο»Ώβ€β€‹β€β€Œβ€Œβ€‹ο»Ώβ€Œβ€Œβ€Œβ€‹β€‹β€β€Œβ€Œο»Ώο»Ώβ€Œβ€β€ο»Ώβ€Œβ€β€Œβ€Œβ€Œο»Ώβ€β€Œβ€‹β€β€Œβ€Œβ€‹ο»Ώβ€‹ο»Ώβ€Œβ€‹β€Œβ€‹β€‹β€β€Œβ€Œβ€‹ο»Ώβ€‹ο»Ώβ€Œβ€‹β€Œβ€‹β€‹β€β€Œβ€Œβ€‹ο»Ώβ€‹β€β€‹ο»Ώβ€‹β€β€Œβ€Œβ€Œβ€Œβ€Œο»Ώβ€‹β€β€Œο»Ώβ€β€β€Œβ€Œβ€Œο»Ώβ€Œο»Ώβ€β€‹β€Œβ€Œβ€‹β€‹β€Œο»Ώβ€‹ο»Ώβ€Œβ€‹ο»Ώβ€β€Œβ€‹β€β€‹β€Œβ€‹ο»Ώβ€Œβ€Œβ€β€ο»Ώβ€Œβ€Œο»Ώο»Ώβ€‹β€β€Œβ€Œβ€‹ο»Ώβ€‹β€β€‹ο»Ώβ€‹β€β€‹β€β€Œβ€Œβ€‹ο»Ώβ€Œβ€Œβ€Œβ€‹β€Œβ€‹β€‹β€ο»Ώβ€β€Œο»Ώβ€Œβ€‹β€Œβ€β€Œβ€Œβ€Œο»Ώβ€β€‹β€Œο»Ώβ€Œβ€‹β€‹ο»Ώο»Ώο»Ώβ€Œβ€β€‹β€β€Œβ€β€‹β€Œβ€Œο»Ώβ€‹ο»Ώβ€Œβ€β€Œβ€Œβ€Œβ€Œβ€Œβ€Œβ€Œο»Ώβ€‹β€β€Œβ€ο»Ώβ€‹β€‹ο»Ώο»Ώβ€Œβ€Œβ€β€β€‹β€Œο»Ώβ€Œβ€‹β€Œο»Ώβ€Œβ€‹β€Œο»Ώβ€‹β€‹β€Œο»Ώβ€‹ο»Ώβ€‹β€β€Œβ€Œβ€‹ο»Ώβ€‹ο»Ώβ€Œβ€‹β€‹β€Œβ€‹β€β€Œβ€Œβ€‹ο»Ώβ€‹β€β€Œβ€‹β€Œβ€β€‹β€β€Œβ€Œβ€‹ο»Ώβ€‹β€β€Œβ€‹β€Œβ€β€Œβ€β€β€Œβ€Œβ€ο»Ώβ€β€Œο»Ώβ€Œβ€‹β€Œβ€β€Œβ€Œβ€Œβ€ο»Ώβ€‹β€‹ο»Ώβ€Œβ€‹β€‹ο»Ώβ€Œο»Ώβ€‹ο»Ώβ€‹β€Œβ€‹β€ο»Ώβ€β€Œο»Ώβ€‹ο»Ώβ€Œβ€β€‹β€Œβ€Œβ€ο»Ώβ€β€Œβ€β€β€Œβ€Œο»Ώβ€Œβ€‹β€Œο»Ώβ€β€Œβ€‹β€ο»Ώβ€β€Œο»Ώβ€‹ο»Ώβ€Œο»Ώβ€Œβ€‹β€Œο»Ώβ€Œβ€Œβ€Œβ€β€Œβ€‹β€Œβ€β€β€Œβ€Œβ€ο»Ώο»Ώβ€‹β€β€Œβ€β€Œβ€β€β€Œβ€Œβ€β€Œβ€‹β€‹ο»Ώο»Ώβ€Œβ€Œβ€β€Œο»Ώβ€Œο»Ώβ€‹β€‹β€Œβ€β€ο»Ώβ€Œβ€Œβ€Œβ€β€Œβ€β€‹β€Œβ€Œο»Ώβ€Œβ€‹β€Œο»Ώβ€Œβ€Œβ€Œβ€β€Œβ€β€‹ο»Ώβ€Œβ€β€Œβ€Œβ€Œβ€Œβ€Œβ€ο»Ώβ€Œβ€Œβ€Œβ€‹β€Œβ€Œο»Ώβ€Œβ€β€Œο»Ώβ€Œβ€Œβ€Œβ€‹ο»Ώο»Ώβ€Œβ€ο»Ώβ€‹β€Œβ€β€Œβ€β€Œο»Ώβ€β€β€‹ο»Ώβ€Œβ€‹β€Œβ€ο»Ώβ€β€Œβ€‹β€Œο»Ώβ€Œβ€‹ο»Ώο»Ώβ€‹β€β€Œβ€β€Œο»Ώβ€Œβ€‹β€Œο»Ώβ€β€Œβ€Œο»Ώβ€‹β€‹β€Œβ€β€Œβ€Œβ€‹ο»Ώο»Ώβ€Œβ€Œβ€β€‹β€β€Œβ€ο»Ώβ€‹β€Œβ€ο»Ώο»Ώβ€Œβ€β€Œο»Ώβ€‹β€β€Œβ€β€Œο»Ώβ€‹β€‹β€Œβ€β€‹β€Œβ€Œο»Ώβ€Œβ€‹β€Œβ€β€β€‹β€‹ο»Ώο»Ώβ€Œβ€Œο»Ώβ€‹β€‹β€Œβ€β€‹β€Œβ€Œβ€β€Œο»Ώβ€Œβ€β€Œβ€Œβ€Œβ€‹β€‹β€β€Œο»Ώβ€Œβ€Œβ€Œβ€β€β€Œβ€Œβ€ο»Ώβ€‹β€Œβ€β€Œβ€‹β€Œβ€β€Œβ€Œβ€Œο»Ώβ€‹β€β€‹β€β€Œβ€Œβ€‹ο»Ώβ€Œβ€Œβ€Œβ€‹β€‹β€β€Œβ€Œο»Ώο»Ώβ€Œβ€β€ο»Ώβ€Œβ€β€Œβ€Œβ€Œο»Ώβ€β€Œβ€‹β€β€Œβ€Œβ€‹ο»Ώβ€‹ο»Ώβ€Œβ€‹β€Œβ€‹β€‹β€β€Œβ€Œβ€‹ο»Ώβ€‹ο»Ώβ€Œβ€‹β€Œβ€‹β€‹β€β€Œβ€Œβ€‹ο»Ώβ€‹β€β€‹ο»Ώβ€‹β€β€Œβ€‹β€β€β€‹ο»Ώβ€‹β€‹β€‹ο»Ώβ€Œο»Ώβ€Œο»Ώβ€β€β€‹β€ο»Ώβ€Œβ€Œβ€β€β€Œβ€Œβ€Œβ€‹β€β€Œβ€β€‹β€β€Œβ€ο»Ώβ€Œβ€Œβ€β€β€Œβ€Œβ€Œβ€‹β€‹β€Œβ€Œβ€Œβ€‹β€‹β€β€Œβ€Œβ€‹ο»Ώβ€‹β€β€‹ο»Ώβ€‹β€β€‹β€β€Œβ€Œβ€‹ο»Ώβ€Œβ€Œβ€Œβ€‹β€Œβ€‹β€‹β€ο»Ώβ€β€Œο»Ώβ€‹β€β€Œβ€β€β€Œβ€Œβ€β€‹ο»Ώβ€Œβ€β€β€‹β€Œβ€Œβ€Œβ€‹β€Œβ€β€Œβ€Œβ€Œο»Ώβ€β€‹β€Œο»Ώβ€Œβ€‹β€‹β€β€Œβ€Œβ€‹ο»Ώβ€Œβ€Œβ€Œβ€‹β€‹β€β€Œβ€Œο»Ώο»Ώβ€Œβ€β€ο»Ώβ€Œβ€β€Œβ€Œβ€Œο»Ώβ€β€Œβ€‹β€β€Œβ€Œβ€‹ο»Ώβ€‹ο»Ώβ€Œβ€‹β€Œβ€‹β€‹β€β€Œβ€Œβ€‹ο»Ώβ€‹ο»Ώβ€Œβ€‹β€Œβ€‹β€‹β€β€Œβ€Œβ€‹ο»Ώβ€‹β€β€‹ο»Ώβ€‹β€β€Œο»Ώβ€β€β€Œβ€‹β€β€Œβ€Œβ€‹ο»Ώβ€β€Œβ€ο»Ώβ€β€Œβ€β€β€Œβ€Œβ€β€‹β€Œβ€Œβ€Œβ€Œβ€β€Œβ€‹β€‹β€β€Œο»Ώβ€β€‹β€Œο»Ώβ€β€β€Œο»Ώβ€‹β€‹β€Œβ€β€‹β€β€‹β€β€Œβ€Œβ€‹ο»Ώβ€‹β€β€‹ο»Ώβ€‹β€β€‹β€β€Œβ€Œβ€‹ο»Ώβ€Œβ€Œβ€Œβ€‹β€Œβ€‹β€‹β€ο»Ώβ€β€Œβ€β€‹ο»Ώβ€Œβ€β€β€‹β€Œβ€β€β€Œβ€Œβ€ο»Ώβ€‹β€Œβ€β€Œβ€‹β€Œο»Ώβ€‹β€β€Œβ€β€Œβ€Œβ€Œβ€ο»Ώβ€β€‹β€β€Œβ€Œβ€‹ο»Ώβ€Œβ€Œβ€Œβ€‹β€‹β€β€Œβ€Œο»Ώο»Ώβ€Œβ€β€ο»Ώβ€Œβ€β€Œβ€Œβ€Œο»Ώβ€β€Œβ€‹β€β€Œβ€Œβ€‹ο»Ώβ€‹ο»Ώβ€Œβ€‹β€Œβ€‹β€‹β€β€Œβ€Œβ€‹ο»Ώβ€‹ο»Ώβ€Œβ€‹β€Œβ€‹β€‹β€β€Œβ€Œβ€‹ο»Ώβ€‹β€β€‹ο»Ώβ€‹β€β€Œβ€Œβ€Œβ€Œβ€Œο»Ώβ€‹β€β€Œο»Ώβ€β€β€Œβ€Œβ€Œο»Ώβ€Œο»Ώβ€β€‹β€Œβ€Œβ€‹β€‹β€Œο»Ώβ€‹ο»Ώβ€Œβ€‹ο»Ώβ€β€Œβ€‹β€β€‹β€Œβ€‹ο»Ώβ€Œβ€Œβ€β€ο»Ώβ€Œβ€Œο»Ώο»Ώβ€‹β€β€Œβ€Œβ€‹ο»Ώβ€‹β€β€‹ο»Ώβ€‹β€β€‹β€β€Œβ€Œβ€‹ο»Ώβ€Œβ€Œβ€Œβ€‹β€Œβ€‹β€‹β€ο»Ώβ€β€Œο»Ώβ€Œβ€‹β€Œβ€β€Œβ€Œβ€Œο»Ώβ€β€‹β€Œο»Ώβ€Œβ€‹β€‹β€β€Œβ€β€Œο»Ώβ€‹β€‹β€Œβ€β€Œβ€Œβ€Œο»Ώβ€‹β€β€Œο»Ώβ€‹ο»Ώβ€Œο»Ώβ€‹β€‹β€Œβ€β€Œβ€Œβ€Œβ€β€‹ο»Ώβ€Œο»Ώβ€Œβ€‹β€Œβ€β€β€Œβ€Œο»Ώβ€Œβ€β€Œβ€β€Œβ€Œβ€‹ο»Ώο»Ώβ€Œβ€Œο»Ώβ€‹β€‹β€Œο»Ώβ€Œβ€Œβ€Œβ€β€‹β€β€Œβ€ο»Ώβ€‹β€Œβ€β€β€Œβ€Œο»Ώβ€‹ο»Ώβ€Œβ€β€β€‹β€Œβ€β€Œβ€Œβ€Œβ€β€Œβ€‹β€‹β€β€‹β€β€Œο»Ώο»Ώβ€Œ

<span class="dh yq gq gr yj b be yr ys ab yt">>>> int_list = [int(i, 2) for i in data]
>>> int_list
[71, 66, 89, 107, 81, 71, 99, 122, 124, 74, ... ]</span>β€‹β€‹β€‹β€‹β€Œο»Ώβ€ο»Ώβ€‹β€β€‹β€β€Œβ€ο»Ώο»Ώβ€Œο»Ώβ€‹β€β€Œβ€β€β€Œβ€Œβ€β€Œο»Ώβ€Œβ€β€β€Œβ€Œβ€ο»Ώβ€β€‹β€β€‹β€β€‹ο»Ώβ€β€β€‹β€β€‹β€β€Œο»Ώβ€‹ο»Ώβ€Œβ€β€‹β€Œβ€Œβ€ο»Ώβ€β€Œβ€β€β€Œβ€Œο»Ώβ€Œβ€‹β€Œο»Ώβ€β€Œβ€‹β€ο»Ώβ€β€Œβ€β€β€Œβ€Œβ€ο»Ώο»Ώβ€‹β€β€‹β€β€‹β€ο»Ώβ€‹β€‹β€β€‹β€β€Œβ€β€β€‹β€Œο»Ώβ€‹β€β€Œβ€β€Œβ€Œβ€Œβ€β€Œβ€β€‹β€β€‹β€β€‹ο»Ώβ€β€β€‹β€β€‹β€β€Œβ€β€β€‹β€Œο»Ώβ€Œβ€‹β€Œο»Ώβ€Œβ€‹β€Œο»Ώβ€‹β€‹β€Œο»Ώβ€‹ο»Ώβ€‹ο»Ώβ€β€β€‹β€ο»Ώο»Ώβ€‹β€ο»Ώο»Ώβ€Œβ€β€β€Œβ€Œβ€ο»Ώβ€β€Œο»Ώβ€Œβ€‹β€Œβ€β€Œβ€Œβ€Œβ€ο»Ώβ€‹β€‹ο»Ώβ€Œβ€‹β€‹ο»Ώβ€Œο»Ώβ€‹ο»Ώβ€‹β€Œβ€‹β€ο»Ώβ€β€Œο»Ώβ€‹ο»Ώβ€Œβ€β€‹β€Œβ€Œβ€ο»Ώβ€β€Œβ€β€β€Œβ€Œο»Ώβ€Œβ€‹β€Œο»Ώβ€β€Œβ€‹β€ο»Ώβ€β€Œο»Ώβ€‹ο»Ώβ€Œο»Ώβ€Œβ€‹β€Œο»Ώβ€Œβ€Œβ€Œβ€β€Œβ€‹β€Œβ€β€β€Œβ€Œβ€ο»Ώο»Ώβ€‹β€ο»Ώο»Ώβ€Œβ€β€β€Œβ€Œβ€ο»Ώβ€β€Œο»Ώβ€Œβ€‹β€Œβ€β€Œβ€Œβ€Œβ€ο»Ώβ€β€Œο»Ώβ€Œβ€‹β€‹β€ο»Ώο»Ώβ€Œβ€β€Œβ€Œβ€Œβ€β€Œβ€‹β€Œβ€β€β€Œβ€Œο»Ώβ€Œβ€‹β€‹β€ο»Ώο»Ώβ€Œβ€ο»Ώβ€Œβ€Œβ€ο»Ώο»Ώβ€Œβ€β€Œβ€‹β€Œβ€β€Œβ€Œβ€‹ο»Ώο»Ώβ€Œβ€Œο»Ώβ€‹β€‹β€Œο»Ώβ€‹β€β€Œβ€β€Œβ€Œβ€Œο»Ώβ€‹ο»Ώβ€Œβ€β€Œβ€Œβ€Œβ€ο»Ώβ€β€Œο»Ώβ€Œβ€‹β€Œβ€β€‹β€Œβ€Œο»Ώβ€Œβ€‹β€Œβ€β€β€Œβ€Œβ€ο»Ώο»Ώβ€Œβ€ο»Ώβ€β€‹ο»Ώβ€ο»Ώβ€Œβ€β€β€Œβ€Œβ€β€Œβ€‹β€‹ο»Ώο»Ώβ€Œβ€Œβ€β€Œο»Ώβ€Œο»Ώβ€‹β€‹β€Œβ€β€ο»Ώβ€Œβ€Œβ€Œβ€β€Œβ€β€‹β€Œβ€Œο»Ώβ€Œβ€‹β€Œο»Ώβ€Œβ€Œβ€Œβ€β€Œβ€β€‹ο»Ώβ€Œβ€β€Œβ€Œβ€Œβ€Œβ€Œβ€ο»Ώβ€Œβ€Œβ€Œβ€‹β€Œβ€Œο»Ώβ€Œβ€β€Œο»Ώβ€Œβ€Œβ€Œβ€‹ο»Ώο»Ώβ€Œβ€ο»Ώβ€‹β€Œβ€β€Œβ€β€Œο»Ώβ€β€β€‹ο»Ώβ€Œβ€‹β€Œβ€ο»Ώβ€β€Œβ€‹β€Œο»Ώβ€Œβ€‹ο»Ώο»Ώβ€‹ο»Ώβ€ο»Ώβ€Œο»Ώβ€Œβ€‹β€Œο»Ώβ€β€Œβ€Œο»Ώβ€‹β€‹β€Œβ€β€Œβ€Œβ€‹ο»Ώο»Ώβ€Œβ€Œβ€β€‹β€β€Œβ€ο»Ώβ€‹β€Œβ€ο»Ώο»Ώβ€Œβ€β€Œο»Ώβ€‹ο»Ώβ€ο»Ώβ€Œο»Ώβ€‹β€‹β€Œβ€β€‹β€Œβ€Œο»Ώβ€Œβ€‹β€Œβ€β€β€‹β€‹ο»Ώο»Ώβ€Œβ€Œο»Ώβ€‹β€‹β€Œβ€β€‹β€Œβ€Œβ€β€Œο»Ώβ€Œβ€β€Œβ€Œβ€Œβ€‹β€‹β€β€Œο»Ώβ€Œβ€Œβ€Œβ€β€β€Œβ€Œβ€ο»Ώβ€‹β€Œβ€β€Œβ€‹β€Œβ€β€Œβ€Œβ€Œο»Ώβ€‹β€β€‹β€β€Œβ€Œβ€‹ο»Ώβ€Œβ€Œβ€Œβ€‹β€‹β€β€Œβ€Œο»Ώο»Ώβ€Œβ€β€ο»Ώβ€Œβ€β€Œβ€Œβ€Œο»Ώβ€β€Œβ€‹β€β€Œβ€Œβ€‹ο»Ώβ€‹ο»Ώβ€Œβ€‹β€Œβ€‹β€‹β€β€Œβ€Œβ€‹ο»Ώβ€‹ο»Ώβ€Œβ€‹β€Œβ€‹β€‹β€β€Œβ€Œβ€‹ο»Ώβ€‹β€β€‹ο»Ώβ€‹β€β€Œβ€‹β€β€β€‹ο»Ώβ€‹β€‹β€‹ο»Ώβ€Œο»Ώβ€Œο»Ώβ€β€β€‹β€ο»Ώβ€Œβ€Œβ€β€β€Œβ€Œβ€Œβ€‹β€β€Œβ€β€‹β€β€Œβ€ο»Ώβ€Œβ€Œβ€β€β€Œβ€Œβ€Œβ€‹β€‹β€Œβ€Œβ€Œβ€‹β€‹β€β€Œβ€Œβ€‹ο»Ώβ€‹β€β€‹ο»Ώβ€‹β€β€‹β€β€Œβ€Œβ€‹ο»Ώβ€Œβ€Œβ€Œβ€‹β€Œβ€‹β€‹β€ο»Ώβ€β€Œο»Ώβ€‹β€β€Œβ€β€β€Œβ€Œβ€β€‹ο»Ώβ€Œβ€β€β€‹β€Œβ€Œβ€Œβ€‹β€Œβ€β€Œβ€Œβ€Œο»Ώβ€β€‹β€Œο»Ώβ€Œβ€‹β€‹β€β€Œβ€Œβ€‹ο»Ώβ€Œβ€Œβ€Œβ€‹β€‹β€β€Œβ€Œο»Ώο»Ώβ€Œβ€β€ο»Ώβ€Œβ€β€Œβ€Œβ€Œο»Ώβ€β€Œβ€‹β€β€Œβ€Œβ€‹ο»Ώβ€‹ο»Ώβ€Œβ€‹β€Œβ€‹β€‹β€β€Œβ€Œβ€‹ο»Ώβ€‹ο»Ώβ€Œβ€‹β€Œβ€‹β€‹β€β€Œβ€Œβ€‹ο»Ώβ€‹β€β€‹ο»Ώβ€‹β€β€Œβ€β€‹ο»Ώβ€Œο»Ώβ€‹β€β€‹ο»Ώβ€β€‹β€Œβ€‹β€‹β€β€Œβ€Œβ€β€Œβ€Œο»Ώβ€‹β€‹β€Œβ€‹β€‹ο»Ώβ€‹ο»Ώβ€β€‹β€Œο»Ώβ€β€Œβ€Œο»Ώβ€Œβ€‹β€Œο»Ώβ€Œβ€‹β€Œβ€‹β€Œβ€‹β€‹β€β€Œβ€Œβ€‹ο»Ώβ€‹β€β€‹ο»Ώβ€‹β€β€‹β€β€Œβ€Œβ€‹ο»Ώβ€Œβ€Œβ€Œβ€‹β€Œβ€‹β€‹β€ο»Ώβ€β€Œβ€β€‹ο»Ώβ€Œβ€β€β€‹β€Œβ€β€β€Œβ€Œβ€ο»Ώβ€‹β€Œβ€β€Œβ€‹β€Œο»Ώβ€‹β€β€Œβ€β€Œβ€Œβ€Œβ€ο»Ώβ€β€‹β€β€Œβ€Œβ€‹ο»Ώβ€Œβ€Œβ€Œβ€‹β€‹β€β€Œβ€Œο»Ώο»Ώβ€Œβ€β€ο»Ώβ€Œβ€β€Œβ€Œβ€Œο»Ώβ€β€Œβ€‹β€β€Œβ€Œβ€‹ο»Ώβ€‹ο»Ώβ€Œβ€‹β€Œβ€‹β€‹β€β€Œβ€Œβ€‹ο»Ώβ€‹ο»Ώβ€Œβ€‹β€Œβ€‹β€‹β€β€Œβ€Œβ€‹ο»Ώβ€‹β€β€‹ο»Ώβ€‹β€β€Œβ€‹β€‹β€β€‹β€ο»Ώβ€Œβ€Œβ€Œβ€Œβ€β€Œβ€‹β€β€‹β€Œβ€‹ο»Ώβ€β€Œβ€β€‹ο»Ώβ€Œβ€Œβ€‹β€Œβ€Œβ€Œβ€‹β€‹β€‹ο»Ώβ€Œβ€Œβ€Œβ€‹β€β€Œβ€Œβ€β€‹β€β€Œβ€Œβ€β€‹β€‹β€β€Œβ€Œβ€‹ο»Ώβ€‹β€β€‹ο»Ώβ€‹β€β€‹β€β€Œβ€Œβ€‹ο»Ώβ€Œβ€Œβ€Œβ€‹β€Œβ€‹β€‹β€ο»Ώβ€β€Œο»Ώβ€Œβ€‹β€Œβ€β€Œβ€Œβ€Œο»Ώβ€β€‹β€Œο»Ώβ€Œβ€‹β€‹ο»Ώο»Ώο»Ώβ€Œβ€β€‹β€β€Œβ€β€‹β€Œβ€Œο»Ώβ€‹ο»Ώβ€Œβ€β€Œβ€Œβ€Œβ€Œβ€Œβ€Œβ€Œο»Ώβ€‹β€β€Œβ€ο»Ώβ€‹β€‹ο»Ώο»Ώβ€Œβ€Œβ€β€β€‹β€Œο»Ώβ€Œβ€‹β€Œο»Ώβ€Œβ€‹β€Œο»Ώβ€‹β€‹β€Œο»Ώβ€‹ο»Ώβ€‹β€β€Œβ€Œβ€‹ο»Ώβ€‹ο»Ώβ€Œβ€‹β€‹β€Œβ€‹β€β€Œβ€Œβ€‹ο»Ώβ€‹β€β€Œβ€‹β€Œβ€β€‹β€β€Œβ€Œβ€‹ο»Ώβ€‹β€β€Œβ€‹β€Œβ€β€Œβ€β€β€Œβ€Œβ€ο»Ώβ€β€Œο»Ώβ€Œβ€‹β€Œβ€β€Œβ€Œβ€Œβ€ο»Ώβ€‹β€‹ο»Ώβ€Œβ€‹β€‹ο»Ώβ€Œο»Ώβ€‹ο»Ώβ€‹β€Œβ€‹β€ο»Ώβ€β€Œο»Ώβ€‹ο»Ώβ€Œβ€β€‹β€Œβ€Œβ€ο»Ώβ€β€Œβ€β€β€Œβ€Œο»Ώβ€Œβ€‹β€Œο»Ώβ€β€Œβ€‹β€ο»Ώβ€β€Œο»Ώβ€‹ο»Ώβ€Œο»Ώβ€Œβ€‹β€Œο»Ώβ€Œβ€Œβ€Œβ€β€Œβ€‹β€Œβ€β€β€Œβ€Œβ€ο»Ώο»Ώβ€‹β€β€Œβ€β€Œβ€β€β€Œβ€Œβ€β€Œβ€‹β€‹ο»Ώο»Ώβ€Œβ€Œβ€β€Œο»Ώβ€Œο»Ώβ€‹β€‹β€Œβ€β€ο»Ώβ€Œβ€Œβ€Œβ€β€Œβ€β€‹β€Œβ€Œο»Ώβ€Œβ€‹β€Œο»Ώβ€Œβ€Œβ€Œβ€β€Œβ€β€‹ο»Ώβ€Œβ€β€Œβ€Œβ€Œβ€Œβ€Œβ€ο»Ώβ€Œβ€Œβ€Œβ€‹β€Œβ€Œο»Ώβ€Œβ€β€Œο»Ώβ€Œβ€Œβ€Œβ€‹ο»Ώο»Ώβ€Œβ€ο»Ώβ€‹β€Œβ€β€Œβ€β€Œο»Ώβ€β€β€‹ο»Ώβ€Œβ€‹β€Œβ€ο»Ώβ€β€Œβ€‹β€Œο»Ώβ€Œβ€‹ο»Ώο»Ώβ€‹β€β€Œβ€β€Œο»Ώβ€Œβ€‹β€Œο»Ώβ€β€Œβ€Œο»Ώβ€‹β€‹β€Œβ€β€Œβ€Œβ€‹ο»Ώο»Ώβ€Œβ€Œβ€β€‹β€β€Œβ€ο»Ώβ€‹β€Œβ€ο»Ώο»Ώβ€Œβ€β€Œο»Ώβ€‹β€β€Œβ€β€Œο»Ώβ€‹β€‹β€Œβ€β€‹β€Œβ€Œο»Ώβ€Œβ€‹β€Œβ€β€β€‹β€‹ο»Ώο»Ώβ€Œβ€Œο»Ώβ€‹β€‹β€Œβ€β€‹β€Œβ€Œβ€β€Œο»Ώβ€Œβ€β€Œβ€Œβ€Œβ€‹β€‹β€β€Œο»Ώβ€Œβ€Œβ€Œβ€β€β€Œβ€Œβ€ο»Ώβ€‹β€Œβ€β€Œβ€‹β€Œβ€β€Œβ€Œβ€Œο»Ώβ€‹β€β€‹β€β€Œβ€Œβ€‹ο»Ώβ€Œβ€Œβ€Œβ€‹β€‹β€β€Œβ€Œο»Ώο»Ώβ€Œβ€β€ο»Ώβ€Œβ€β€Œβ€Œβ€Œο»Ώβ€β€Œβ€‹β€β€Œβ€Œβ€‹ο»Ώβ€‹ο»Ώβ€Œβ€‹β€Œβ€‹β€‹β€β€Œβ€Œβ€‹ο»Ώβ€‹ο»Ώβ€Œβ€‹β€Œβ€‹β€‹β€β€Œβ€Œβ€‹ο»Ώβ€‹β€β€‹ο»Ώβ€‹β€β€Œβ€‹β€β€β€‹ο»Ώβ€‹β€‹β€‹ο»Ώβ€Œο»Ώβ€Œο»Ώβ€β€β€‹β€ο»Ώβ€Œβ€Œβ€β€β€Œβ€Œβ€Œβ€‹β€β€Œβ€β€‹β€β€Œβ€ο»Ώβ€Œβ€Œβ€β€β€Œβ€Œβ€Œβ€‹β€‹β€Œβ€Œβ€Œβ€‹β€‹β€β€Œβ€Œβ€‹ο»Ώβ€‹β€β€‹ο»Ώβ€‹β€β€‹β€β€Œβ€Œβ€‹ο»Ώβ€Œβ€Œβ€Œβ€‹β€Œβ€‹β€‹β€ο»Ώβ€β€Œο»Ώβ€‹β€β€Œβ€β€β€Œβ€Œβ€β€‹ο»Ώβ€Œβ€β€β€‹β€Œβ€Œβ€Œβ€‹β€Œβ€β€Œβ€Œβ€Œο»Ώβ€β€‹β€Œο»Ώβ€Œβ€‹β€‹β€β€Œβ€Œβ€‹ο»Ώβ€Œβ€Œβ€Œβ€‹β€‹β€β€Œβ€Œο»Ώο»Ώβ€Œβ€β€ο»Ώβ€Œβ€β€Œβ€Œβ€Œο»Ώβ€β€Œβ€‹β€β€Œβ€Œβ€‹ο»Ώβ€‹ο»Ώβ€Œβ€‹β€Œβ€‹β€‹β€β€Œβ€Œβ€‹ο»Ώβ€‹ο»Ώβ€Œβ€‹β€Œβ€‹β€‹β€β€Œβ€Œβ€‹ο»Ώβ€‹β€β€‹ο»Ώβ€‹β€β€Œβ€β€‹ο»Ώβ€Œο»Ώβ€‹β€β€‹ο»Ώβ€β€‹β€Œβ€‹β€‹β€β€Œβ€Œβ€β€Œβ€Œο»Ώβ€‹β€‹β€Œβ€‹β€‹ο»Ώβ€‹ο»Ώβ€β€‹β€Œο»Ώβ€β€Œβ€Œο»Ώβ€Œβ€‹β€Œο»Ώβ€Œβ€‹β€Œβ€‹β€Œβ€‹β€‹β€β€Œβ€Œβ€‹ο»Ώβ€‹β€β€‹ο»Ώβ€‹β€β€‹β€β€Œβ€Œβ€‹ο»Ώβ€Œβ€Œβ€Œβ€‹β€Œβ€‹β€‹β€ο»Ώβ€β€Œβ€β€‹ο»Ώβ€Œβ€β€β€‹β€Œβ€β€β€Œβ€Œβ€ο»Ώβ€‹β€Œβ€β€Œβ€‹β€Œο»Ώβ€‹β€β€Œβ€β€Œβ€Œβ€Œβ€ο»Ώβ€β€‹β€β€Œβ€Œβ€‹ο»Ώβ€Œβ€Œβ€Œβ€‹β€‹β€β€Œβ€Œο»Ώο»Ώβ€Œβ€β€ο»Ώβ€Œβ€β€Œβ€Œβ€Œο»Ώβ€β€Œβ€‹β€β€Œβ€Œβ€‹ο»Ώβ€‹ο»Ώβ€Œβ€‹β€Œβ€‹β€‹β€β€Œβ€Œβ€‹ο»Ώβ€‹ο»Ώβ€Œβ€‹β€Œβ€‹β€‹β€β€Œβ€Œβ€‹ο»Ώβ€‹β€β€‹ο»Ώβ€‹β€β€Œβ€‹β€‹β€β€‹β€ο»Ώβ€Œβ€Œβ€Œβ€Œβ€β€Œβ€‹β€β€‹β€Œβ€‹ο»Ώβ€β€Œβ€β€‹ο»Ώβ€Œβ€Œβ€‹β€Œβ€Œβ€Œβ€‹β€‹β€‹ο»Ώβ€Œβ€Œβ€Œβ€‹β€β€Œβ€Œβ€β€‹β€β€Œβ€Œβ€β€‹β€‹β€β€Œβ€Œβ€‹ο»Ώβ€‹β€β€‹ο»Ώβ€‹β€β€‹β€β€Œβ€Œβ€‹ο»Ώβ€Œβ€Œβ€Œβ€‹β€Œβ€‹β€‹β€ο»Ώβ€β€Œο»Ώβ€Œβ€‹β€Œβ€β€Œβ€Œβ€Œο»Ώβ€β€‹β€Œο»Ώβ€Œβ€‹β€‹β€β€Œβ€β€Œο»Ώβ€‹β€‹β€Œβ€β€Œβ€Œβ€Œο»Ώβ€‹β€β€Œο»Ώβ€‹ο»Ώβ€Œο»Ώβ€‹β€‹β€Œβ€β€Œβ€Œβ€Œβ€β€‹ο»Ώβ€Œο»Ώβ€Œβ€‹β€Œβ€β€β€Œβ€Œο»Ώβ€Œβ€β€Œβ€β€Œβ€Œβ€‹ο»Ώο»Ώβ€Œβ€Œο»Ώβ€‹β€‹β€Œο»Ώβ€Œβ€Œβ€Œβ€β€‹β€β€Œβ€ο»Ώβ€‹β€Œβ€β€β€Œβ€Œο»Ώβ€‹ο»Ώβ€Œβ€β€β€‹β€Œβ€β€Œβ€Œβ€Œβ€β€Œβ€‹β€‹β€β€‹β€β€Œο»Ώο»Ώβ€Œ

Converted to characters, it’s revealed to be a base85 encoded blob (this can be determined by a variety of means):β€‹β€‹β€‹β€‹β€Œο»Ώβ€ο»Ώβ€‹β€β€‹β€β€Œβ€ο»Ώο»Ώβ€Œο»Ώβ€‹β€β€Œβ€β€β€Œβ€Œβ€β€Œο»Ώβ€Œβ€β€β€Œβ€Œβ€ο»Ώβ€β€‹β€β€‹β€β€‹ο»Ώβ€β€β€‹β€β€‹β€β€Œο»Ώβ€‹ο»Ώβ€Œβ€β€‹β€Œβ€Œβ€ο»Ώβ€β€Œβ€β€β€Œβ€Œο»Ώβ€Œβ€‹β€Œο»Ώβ€β€Œβ€‹β€ο»Ώβ€β€Œβ€β€β€Œβ€Œβ€ο»Ώο»Ώβ€‹β€β€‹β€β€‹β€ο»Ώβ€‹β€‹β€β€‹β€β€Œβ€β€β€‹β€Œο»Ώβ€‹β€β€Œβ€β€Œβ€Œβ€Œβ€β€Œβ€β€‹β€β€‹β€β€‹ο»Ώβ€β€β€‹β€β€‹β€β€Œβ€β€β€‹β€Œο»Ώβ€Œβ€‹β€Œο»Ώβ€Œβ€‹β€Œο»Ώβ€‹β€‹β€Œο»Ώβ€‹ο»Ώβ€‹ο»Ώβ€β€β€‹β€ο»Ώο»Ώβ€‹β€ο»Ώο»Ώβ€Œβ€β€β€Œβ€Œβ€ο»Ώβ€β€Œο»Ώβ€Œβ€‹β€Œβ€β€Œβ€Œβ€Œβ€ο»Ώβ€‹β€‹ο»Ώβ€Œβ€‹β€‹ο»Ώβ€Œο»Ώβ€‹ο»Ώβ€‹β€Œβ€‹β€ο»Ώβ€β€Œο»Ώβ€‹ο»Ώβ€Œβ€β€‹β€Œβ€Œβ€ο»Ώβ€β€Œβ€β€β€Œβ€Œο»Ώβ€Œβ€‹β€Œο»Ώβ€β€Œβ€‹β€ο»Ώβ€β€Œο»Ώβ€‹ο»Ώβ€Œο»Ώβ€Œβ€‹β€Œο»Ώβ€Œβ€Œβ€Œβ€β€Œβ€‹β€Œβ€β€β€Œβ€Œβ€ο»Ώο»Ώβ€‹β€ο»Ώο»Ώβ€Œβ€β€β€Œβ€Œβ€ο»Ώβ€β€Œο»Ώβ€Œβ€‹β€Œβ€β€Œβ€Œβ€Œβ€ο»Ώβ€β€Œο»Ώβ€Œβ€‹β€‹β€ο»Ώο»Ώβ€Œβ€β€Œβ€Œβ€Œβ€β€Œβ€‹β€Œβ€β€β€Œβ€Œο»Ώβ€Œβ€‹β€‹β€ο»Ώο»Ώβ€Œβ€ο»Ώβ€Œβ€Œβ€ο»Ώο»Ώβ€Œβ€β€Œβ€‹β€Œβ€β€Œβ€Œβ€‹ο»Ώο»Ώβ€Œβ€Œο»Ώβ€‹β€‹β€Œο»Ώβ€‹β€β€Œβ€β€Œβ€Œβ€Œο»Ώβ€‹ο»Ώβ€Œβ€β€Œβ€Œβ€Œβ€ο»Ώβ€β€Œο»Ώβ€Œβ€‹β€Œβ€β€‹β€Œβ€Œο»Ώβ€Œβ€‹β€Œβ€β€β€Œβ€Œβ€ο»Ώο»Ώβ€Œβ€ο»Ώβ€β€‹ο»Ώβ€ο»Ώβ€Œβ€β€β€Œβ€Œβ€β€Œβ€‹β€‹ο»Ώο»Ώβ€Œβ€Œβ€β€Œο»Ώβ€Œο»Ώβ€‹β€‹β€Œβ€β€ο»Ώβ€Œβ€Œβ€Œβ€β€Œβ€β€‹β€Œβ€Œο»Ώβ€Œβ€‹β€Œο»Ώβ€Œβ€Œβ€Œβ€β€Œβ€β€‹ο»Ώβ€Œβ€β€Œβ€Œβ€Œβ€Œβ€Œβ€ο»Ώβ€Œβ€Œβ€Œβ€‹β€Œβ€Œο»Ώβ€Œβ€β€Œο»Ώβ€Œβ€Œβ€Œβ€‹ο»Ώο»Ώβ€Œβ€ο»Ώβ€‹β€Œβ€β€Œβ€β€Œο»Ώβ€β€β€‹ο»Ώβ€Œβ€‹β€Œβ€ο»Ώβ€β€Œβ€‹β€Œο»Ώβ€Œβ€‹ο»Ώο»Ώβ€‹ο»Ώβ€ο»Ώβ€Œο»Ώβ€Œβ€‹β€Œο»Ώβ€β€Œβ€Œο»Ώβ€‹β€‹β€Œβ€β€Œβ€Œβ€‹ο»Ώο»Ώβ€Œβ€Œβ€β€‹β€β€Œβ€ο»Ώβ€‹β€Œβ€ο»Ώο»Ώβ€Œβ€β€Œο»Ώβ€‹ο»Ώβ€ο»Ώβ€Œο»Ώβ€‹β€‹β€Œβ€β€‹β€Œβ€Œο»Ώβ€Œβ€‹β€Œβ€β€β€‹β€‹ο»Ώο»Ώβ€Œβ€Œο»Ώβ€‹β€‹β€Œβ€β€‹β€Œβ€Œβ€β€Œο»Ώβ€Œβ€β€Œβ€Œβ€Œβ€‹β€‹β€β€Œο»Ώβ€Œβ€Œβ€Œβ€β€β€Œβ€Œβ€ο»Ώβ€‹β€Œβ€β€Œβ€‹β€Œβ€β€Œβ€Œβ€Œο»Ώβ€‹β€β€‹β€β€Œβ€Œβ€‹ο»Ώβ€Œβ€Œβ€Œβ€‹β€‹β€β€Œβ€Œο»Ώο»Ώβ€Œβ€β€ο»Ώβ€Œβ€β€Œβ€Œβ€Œο»Ώβ€β€Œβ€‹β€β€Œβ€Œβ€‹ο»Ώβ€‹ο»Ώβ€Œβ€‹β€Œβ€‹β€‹β€β€Œβ€Œβ€‹ο»Ώβ€‹ο»Ώβ€Œβ€‹β€Œβ€‹β€‹β€β€Œβ€Œβ€‹ο»Ώβ€‹β€β€‹ο»Ώβ€‹β€β€Œβ€‹β€β€β€‹ο»Ώβ€‹β€‹β€‹ο»Ώβ€Œο»Ώβ€Œο»Ώβ€β€β€‹β€ο»Ώβ€Œβ€Œβ€β€β€Œβ€Œβ€Œβ€‹β€β€Œβ€β€‹β€β€Œβ€ο»Ώβ€Œβ€Œβ€β€β€Œβ€Œβ€Œβ€‹β€‹β€Œβ€Œβ€Œβ€‹β€‹β€β€Œβ€Œβ€‹ο»Ώβ€‹β€β€‹ο»Ώβ€‹β€β€‹β€β€Œβ€Œβ€‹ο»Ώβ€Œβ€Œβ€Œβ€‹β€Œβ€‹β€‹β€ο»Ώβ€β€Œο»Ώβ€‹β€β€Œβ€β€β€Œβ€Œβ€β€‹ο»Ώβ€Œβ€β€β€‹β€Œβ€Œβ€Œβ€‹β€Œβ€β€Œβ€Œβ€Œο»Ώβ€β€‹β€Œο»Ώβ€Œβ€‹β€‹β€β€Œβ€Œβ€‹ο»Ώβ€Œβ€Œβ€Œβ€‹β€‹β€β€Œβ€Œο»Ώο»Ώβ€Œβ€β€ο»Ώβ€Œβ€β€Œβ€Œβ€Œο»Ώβ€β€Œβ€‹β€β€Œβ€Œβ€‹ο»Ώβ€‹ο»Ώβ€Œβ€‹β€Œβ€‹β€‹β€β€Œβ€Œβ€‹ο»Ώβ€‹ο»Ώβ€Œβ€‹β€Œβ€‹β€‹β€β€Œβ€Œβ€‹ο»Ώβ€‹β€β€‹ο»Ώβ€‹β€β€Œβ€β€Œβ€β€Œβ€β€Œβ€Œβ€Œβ€Œβ€Œβ€Œβ€‹ο»Ώβ€Œβ€Œβ€‹ο»Ώβ€‹ο»Ώβ€Œβ€‹β€Œβ€β€Œβ€‹ο»Ώβ€‹β€Œβ€‹β€Œο»Ώβ€Œβ€‹β€Œβ€Œβ€Œο»Ώβ€‹β€‹β€Œβ€Œβ€β€β€Œβ€‹β€‹β€Œβ€‹β€β€Œβ€Œβ€‹ο»Ώβ€‹β€β€‹ο»Ώβ€‹β€β€‹β€β€Œβ€Œβ€‹ο»Ώβ€Œβ€Œβ€Œβ€‹β€Œβ€‹β€‹β€ο»Ώβ€β€Œβ€β€‹ο»Ώβ€Œβ€β€β€‹β€Œβ€β€β€Œβ€Œβ€ο»Ώβ€‹β€Œβ€β€Œβ€‹β€Œο»Ώβ€‹β€β€Œβ€β€Œβ€Œβ€Œβ€ο»Ώβ€β€‹β€β€Œβ€Œβ€‹ο»Ώβ€Œβ€Œβ€Œβ€‹β€‹β€β€Œβ€Œο»Ώο»Ώβ€Œβ€β€ο»Ώβ€Œβ€β€Œβ€Œβ€Œο»Ώβ€β€Œβ€‹β€β€Œβ€Œβ€‹ο»Ώβ€‹ο»Ώβ€Œβ€‹β€Œβ€‹β€‹β€β€Œβ€Œβ€‹ο»Ώβ€‹ο»Ώβ€Œβ€‹β€Œβ€‹β€‹β€β€Œβ€Œβ€‹ο»Ώβ€‹β€β€‹ο»Ώβ€‹β€β€Œο»Ώβ€Œβ€Œβ€Œβ€Œβ€Œβ€β€Œβ€β€‹ο»Ώβ€‹ο»Ώβ€‹ο»Ώβ€Œβ€Œβ€Œβ€β€Œο»Ώβ€Œο»Ώβ€Œβ€β€Œο»Ώβ€Œβ€β€β€‹β€Œβ€‹β€‹β€Œβ€Œβ€‹β€β€β€Œβ€Œβ€Œβ€β€Œβ€β€Œβ€β€‹β€β€Œβ€Œβ€‹ο»Ώβ€‹β€β€‹ο»Ώβ€‹β€β€‹β€β€Œβ€Œβ€‹ο»Ώβ€Œβ€Œβ€Œβ€‹β€Œβ€‹β€‹β€ο»Ώβ€β€Œο»Ώβ€Œβ€‹β€Œβ€β€Œβ€Œβ€Œο»Ώβ€β€‹β€Œο»Ώβ€Œβ€‹β€‹ο»Ώο»Ώο»Ώβ€Œβ€β€‹β€β€Œβ€β€‹β€Œβ€Œο»Ώβ€‹ο»Ώβ€Œβ€β€Œβ€Œβ€Œβ€Œβ€Œβ€Œβ€Œο»Ώβ€‹β€β€Œβ€ο»Ώβ€‹β€‹ο»Ώο»Ώβ€Œβ€Œβ€β€β€‹β€Œο»Ώβ€Œβ€‹β€Œο»Ώβ€Œβ€‹β€Œο»Ώβ€‹β€‹β€Œο»Ώβ€‹ο»Ώβ€‹β€β€Œβ€Œβ€‹ο»Ώβ€‹ο»Ώβ€Œβ€‹β€‹β€Œβ€‹β€β€Œβ€Œβ€‹ο»Ώβ€‹β€β€Œβ€‹β€Œβ€β€‹β€β€Œβ€Œβ€‹ο»Ώβ€‹β€β€Œβ€‹β€Œβ€β€Œβ€β€β€Œβ€Œβ€ο»Ώβ€β€Œο»Ώβ€Œβ€‹β€Œβ€β€Œβ€Œβ€Œβ€ο»Ώβ€‹β€‹ο»Ώβ€Œβ€‹β€‹ο»Ώβ€Œο»Ώβ€‹ο»Ώβ€‹β€Œβ€‹β€ο»Ώβ€β€Œο»Ώβ€‹ο»Ώβ€Œβ€β€‹β€Œβ€Œβ€ο»Ώβ€β€Œβ€β€β€Œβ€Œο»Ώβ€Œβ€‹β€Œο»Ώβ€β€Œβ€‹β€ο»Ώβ€β€Œο»Ώβ€‹ο»Ώβ€Œο»Ώβ€Œβ€‹β€Œο»Ώβ€Œβ€Œβ€Œβ€β€Œβ€‹β€Œβ€β€β€Œβ€Œβ€ο»Ώο»Ώβ€‹β€β€Œβ€β€Œβ€β€β€Œβ€Œβ€β€Œβ€‹β€‹ο»Ώο»Ώβ€Œβ€Œβ€β€Œο»Ώβ€Œο»Ώβ€‹β€‹β€Œβ€β€ο»Ώβ€Œβ€Œβ€Œβ€β€Œβ€β€‹β€Œβ€Œο»Ώβ€Œβ€‹β€Œο»Ώβ€Œβ€Œβ€Œβ€β€Œβ€β€‹ο»Ώβ€Œβ€β€Œβ€Œβ€Œβ€Œβ€Œβ€ο»Ώβ€Œβ€Œβ€Œβ€‹β€Œβ€Œο»Ώβ€Œβ€β€Œο»Ώβ€Œβ€Œβ€Œβ€‹ο»Ώο»Ώβ€Œβ€ο»Ώβ€‹β€Œβ€β€Œβ€β€Œο»Ώβ€β€β€‹ο»Ώβ€Œβ€‹β€Œβ€ο»Ώβ€β€Œβ€‹β€Œο»Ώβ€Œβ€‹ο»Ώο»Ώβ€‹β€β€Œβ€β€Œο»Ώβ€Œβ€‹β€Œο»Ώβ€β€Œβ€Œο»Ώβ€‹β€‹β€Œβ€β€Œβ€Œβ€‹ο»Ώο»Ώβ€Œβ€Œβ€β€‹β€β€Œβ€ο»Ώβ€‹β€Œβ€ο»Ώο»Ώβ€Œβ€β€Œο»Ώβ€‹β€β€Œβ€β€Œο»Ώβ€‹β€‹β€Œβ€β€‹β€Œβ€Œο»Ώβ€Œβ€‹β€Œβ€β€β€‹β€‹ο»Ώο»Ώβ€Œβ€Œο»Ώβ€‹β€‹β€Œβ€β€‹β€Œβ€Œβ€β€Œο»Ώβ€Œβ€β€Œβ€Œβ€Œβ€‹β€‹β€β€Œο»Ώβ€Œβ€Œβ€Œβ€β€β€Œβ€Œβ€ο»Ώβ€‹β€Œβ€β€Œβ€‹β€Œβ€β€Œβ€Œβ€Œο»Ώβ€‹β€β€‹β€β€Œβ€Œβ€‹ο»Ώβ€Œβ€Œβ€Œβ€‹β€‹β€β€Œβ€Œο»Ώο»Ώβ€Œβ€β€ο»Ώβ€Œβ€β€Œβ€Œβ€Œο»Ώβ€β€Œβ€‹β€β€Œβ€Œβ€‹ο»Ώβ€‹ο»Ώβ€Œβ€‹β€Œβ€‹β€‹β€β€Œβ€Œβ€‹ο»Ώβ€‹ο»Ώβ€Œβ€‹β€Œβ€‹β€‹β€β€Œβ€Œβ€‹ο»Ώβ€‹β€β€‹ο»Ώβ€‹β€β€Œβ€‹β€β€β€‹ο»Ώβ€‹β€‹β€‹ο»Ώβ€Œο»Ώβ€Œο»Ώβ€β€β€‹β€ο»Ώβ€Œβ€Œβ€β€β€Œβ€Œβ€Œβ€‹β€β€Œβ€β€‹β€β€Œβ€ο»Ώβ€Œβ€Œβ€β€β€Œβ€Œβ€Œβ€‹β€‹β€Œβ€Œβ€Œβ€‹β€‹β€β€Œβ€Œβ€‹ο»Ώβ€‹β€β€‹ο»Ώβ€‹β€β€‹β€β€Œβ€Œβ€‹ο»Ώβ€Œβ€Œβ€Œβ€‹β€Œβ€‹β€‹β€ο»Ώβ€β€Œο»Ώβ€‹β€β€Œβ€β€β€Œβ€Œβ€β€‹ο»Ώβ€Œβ€β€β€‹β€Œβ€Œβ€Œβ€‹β€Œβ€β€Œβ€Œβ€Œο»Ώβ€β€‹β€Œο»Ώβ€Œβ€‹β€‹β€β€Œβ€Œβ€‹ο»Ώβ€Œβ€Œβ€Œβ€‹β€‹β€β€Œβ€Œο»Ώο»Ώβ€Œβ€β€ο»Ώβ€Œβ€β€Œβ€Œβ€Œο»Ώβ€β€Œβ€‹β€β€Œβ€Œβ€‹ο»Ώβ€‹ο»Ώβ€Œβ€‹β€Œβ€‹β€‹β€β€Œβ€Œβ€‹ο»Ώβ€‹ο»Ώβ€Œβ€‹β€Œβ€‹β€‹β€β€Œβ€Œβ€‹ο»Ώβ€‹β€β€‹ο»Ώβ€‹β€β€Œβ€β€Œβ€β€Œβ€β€Œβ€Œβ€Œβ€Œβ€Œβ€Œβ€‹ο»Ώβ€Œβ€Œβ€‹ο»Ώβ€‹ο»Ώβ€Œβ€‹β€Œβ€β€Œβ€‹ο»Ώβ€‹β€Œβ€‹β€Œο»Ώβ€Œβ€‹β€Œβ€Œβ€Œο»Ώβ€‹β€‹β€Œβ€Œβ€β€β€Œβ€‹β€‹β€Œβ€‹β€β€Œβ€Œβ€‹ο»Ώβ€‹β€β€‹ο»Ώβ€‹β€β€‹β€β€Œβ€Œβ€‹ο»Ώβ€Œβ€Œβ€Œβ€‹β€Œβ€‹β€‹β€ο»Ώβ€β€Œβ€β€‹ο»Ώβ€Œβ€β€β€‹β€Œβ€β€β€Œβ€Œβ€ο»Ώβ€‹β€Œβ€β€Œβ€‹β€Œο»Ώβ€‹β€β€Œβ€β€Œβ€Œβ€Œβ€ο»Ώβ€β€‹β€β€Œβ€Œβ€‹ο»Ώβ€Œβ€Œβ€Œβ€‹β€‹β€β€Œβ€Œο»Ώο»Ώβ€Œβ€β€ο»Ώβ€Œβ€β€Œβ€Œβ€Œο»Ώβ€β€Œβ€‹β€β€Œβ€Œβ€‹ο»Ώβ€‹ο»Ώβ€Œβ€‹β€Œβ€‹β€‹β€β€Œβ€Œβ€‹ο»Ώβ€‹ο»Ώβ€Œβ€‹β€Œβ€‹β€‹β€β€Œβ€Œβ€‹ο»Ώβ€‹β€β€‹ο»Ώβ€‹β€β€Œο»Ώβ€Œβ€Œβ€Œβ€Œβ€Œβ€β€Œβ€β€‹ο»Ώβ€‹ο»Ώβ€‹ο»Ώβ€Œβ€Œβ€Œβ€β€Œο»Ώβ€Œο»Ώβ€Œβ€β€Œο»Ώβ€Œβ€β€β€‹β€Œβ€‹β€‹β€Œβ€Œβ€‹β€β€β€Œβ€Œβ€Œβ€β€Œβ€β€Œβ€β€‹β€β€Œβ€Œβ€‹ο»Ώβ€‹β€β€‹ο»Ώβ€‹β€β€‹β€β€Œβ€Œβ€‹ο»Ώβ€Œβ€Œβ€Œβ€‹β€Œβ€‹β€‹β€ο»Ώβ€β€Œο»Ώβ€Œβ€‹β€Œβ€β€Œβ€Œβ€Œο»Ώβ€β€‹β€Œο»Ώβ€Œβ€‹β€‹β€β€Œβ€β€Œο»Ώβ€‹β€‹β€Œβ€β€Œβ€Œβ€Œο»Ώβ€‹β€β€Œο»Ώβ€‹ο»Ώβ€Œο»Ώβ€‹β€‹β€Œβ€β€Œβ€Œβ€Œβ€β€‹ο»Ώβ€Œο»Ώβ€Œβ€‹β€Œβ€β€β€Œβ€Œο»Ώβ€Œβ€β€Œβ€β€Œβ€Œβ€‹ο»Ώο»Ώβ€Œβ€Œο»Ώβ€‹β€‹β€Œο»Ώβ€Œβ€Œβ€Œβ€β€‹β€β€Œβ€ο»Ώβ€‹β€Œβ€β€β€Œβ€Œο»Ώβ€‹ο»Ώβ€Œβ€β€β€‹β€Œβ€β€Œβ€Œβ€Œβ€β€Œβ€‹β€‹β€β€‹β€β€Œο»Ώο»Ώβ€Œ

<span class="dh yq gq gr yj b be yr ys ab yt">>>> encoded_blob = ''.join([chr(i) for i in int_list])
>>> encoded_blob
'GBYkQGcz|JEio`ME;2PBd>}G2E-^DR...'
>>> import base64
>>> decoded_blob = base64.b85decode(encoded_blob).decode()
>>> decoded_blob
'23.1337 -102.25 | 23.1337 -108.25 | ...'
>>> decoded_blob.split(' | ')
['23.1337 -102.25', '23.1337 -108.25', ... ]
>>> len(decoded_blob.split(' | '))
174</span>β€‹β€‹β€‹β€‹β€Œο»Ώβ€ο»Ώβ€‹β€β€‹β€β€Œβ€ο»Ώο»Ώβ€Œο»Ώβ€‹β€β€Œβ€β€β€Œβ€Œβ€β€Œο»Ώβ€Œβ€β€β€Œβ€Œβ€ο»Ώβ€β€‹β€β€‹β€β€‹ο»Ώβ€β€β€‹β€β€‹β€β€Œο»Ώβ€‹ο»Ώβ€Œβ€β€‹β€Œβ€Œβ€ο»Ώβ€β€Œβ€β€β€Œβ€Œο»Ώβ€Œβ€‹β€Œο»Ώβ€β€Œβ€‹β€ο»Ώβ€β€Œβ€β€β€Œβ€Œβ€ο»Ώο»Ώβ€‹β€β€‹β€β€‹β€ο»Ώβ€‹β€‹β€β€‹β€β€Œβ€β€β€‹β€Œο»Ώβ€‹β€β€Œβ€β€Œβ€Œβ€Œβ€β€Œβ€β€‹β€β€‹β€β€‹ο»Ώβ€β€β€‹β€β€‹β€β€Œβ€β€β€‹β€Œο»Ώβ€Œβ€‹β€Œο»Ώβ€Œβ€‹β€Œο»Ώβ€‹β€‹β€Œο»Ώβ€‹ο»Ώβ€‹ο»Ώβ€β€β€‹β€ο»Ώο»Ώβ€‹β€ο»Ώο»Ώβ€Œβ€β€β€Œβ€Œβ€ο»Ώβ€β€Œο»Ώβ€Œβ€‹β€Œβ€β€Œβ€Œβ€Œβ€ο»Ώβ€‹β€‹ο»Ώβ€Œβ€‹β€‹ο»Ώβ€Œο»Ώβ€‹ο»Ώβ€‹β€Œβ€‹β€ο»Ώβ€β€Œο»Ώβ€‹ο»Ώβ€Œβ€β€‹β€Œβ€Œβ€ο»Ώβ€β€Œβ€β€β€Œβ€Œο»Ώβ€Œβ€‹β€Œο»Ώβ€β€Œβ€‹β€ο»Ώβ€β€Œο»Ώβ€‹ο»Ώβ€Œο»Ώβ€Œβ€‹β€Œο»Ώβ€Œβ€Œβ€Œβ€β€Œβ€‹β€Œβ€β€β€Œβ€Œβ€ο»Ώο»Ώβ€‹β€ο»Ώο»Ώβ€Œβ€β€β€Œβ€Œβ€ο»Ώβ€β€Œο»Ώβ€Œβ€‹β€Œβ€β€Œβ€Œβ€Œβ€ο»Ώβ€β€Œο»Ώβ€Œβ€‹β€‹β€ο»Ώο»Ώβ€Œβ€β€Œβ€Œβ€Œβ€β€Œβ€‹β€Œβ€β€β€Œβ€Œο»Ώβ€Œβ€‹β€‹β€ο»Ώο»Ώβ€Œβ€ο»Ώβ€Œβ€Œβ€ο»Ώο»Ώβ€Œβ€β€Œβ€‹β€Œβ€β€Œβ€Œβ€‹ο»Ώο»Ώβ€Œβ€Œο»Ώβ€‹β€‹β€Œο»Ώβ€‹β€β€Œβ€β€Œβ€Œβ€Œο»Ώβ€‹ο»Ώβ€Œβ€β€Œβ€Œβ€Œβ€ο»Ώβ€β€Œο»Ώβ€Œβ€‹β€Œβ€β€‹β€Œβ€Œο»Ώβ€Œβ€‹β€Œβ€β€β€Œβ€Œβ€ο»Ώο»Ώβ€Œβ€ο»Ώβ€β€‹ο»Ώβ€ο»Ώβ€Œβ€β€β€Œβ€Œβ€β€Œβ€‹β€‹ο»Ώο»Ώβ€Œβ€Œβ€β€Œο»Ώβ€Œο»Ώβ€‹β€‹β€Œβ€β€ο»Ώβ€Œβ€Œβ€Œβ€β€Œβ€β€‹β€Œβ€Œο»Ώβ€Œβ€‹β€Œο»Ώβ€Œβ€Œβ€Œβ€β€Œβ€β€‹ο»Ώβ€Œβ€β€Œβ€Œβ€Œβ€Œβ€Œβ€ο»Ώβ€Œβ€Œβ€Œβ€‹β€Œβ€Œο»Ώβ€Œβ€β€Œο»Ώβ€Œβ€Œβ€Œβ€‹ο»Ώο»Ώβ€Œβ€ο»Ώβ€‹β€Œβ€β€Œβ€β€Œο»Ώβ€β€β€‹ο»Ώβ€Œβ€‹β€Œβ€ο»Ώβ€β€Œβ€‹β€Œο»Ώβ€Œβ€‹ο»Ώο»Ώβ€‹ο»Ώβ€ο»Ώβ€Œο»Ώβ€Œβ€‹β€Œο»Ώβ€β€Œβ€Œο»Ώβ€‹β€‹β€Œβ€β€Œβ€Œβ€‹ο»Ώο»Ώβ€Œβ€Œβ€β€‹β€β€Œβ€ο»Ώβ€‹β€Œβ€ο»Ώο»Ώβ€Œβ€β€Œο»Ώβ€‹ο»Ώβ€ο»Ώβ€Œο»Ώβ€‹β€‹β€Œβ€β€‹β€Œβ€Œο»Ώβ€Œβ€‹β€Œβ€β€β€‹β€‹ο»Ώο»Ώβ€Œβ€Œο»Ώβ€‹β€‹β€Œβ€β€‹β€Œβ€Œβ€β€Œο»Ώβ€Œβ€β€Œβ€Œβ€Œβ€‹β€‹β€β€Œο»Ώβ€Œβ€Œβ€Œβ€β€β€Œβ€Œβ€ο»Ώβ€‹β€Œβ€β€Œβ€‹β€Œβ€β€Œβ€Œβ€Œο»Ώβ€‹β€β€‹β€β€Œβ€Œβ€‹ο»Ώβ€Œβ€Œβ€Œβ€‹β€‹β€β€Œβ€Œο»Ώο»Ώβ€Œβ€β€ο»Ώβ€Œβ€β€Œβ€Œβ€Œο»Ώβ€β€Œβ€‹β€β€Œβ€Œβ€‹ο»Ώβ€‹ο»Ώβ€Œβ€‹β€Œβ€‹β€‹β€β€Œβ€Œβ€‹ο»Ώβ€‹ο»Ώβ€Œβ€‹β€Œβ€‹β€‹β€β€Œβ€Œβ€‹ο»Ώβ€‹β€β€‹ο»Ώβ€‹β€β€Œβ€‹β€β€β€‹ο»Ώβ€‹β€‹β€‹ο»Ώβ€Œο»Ώβ€Œο»Ώβ€β€β€‹β€ο»Ώβ€Œβ€Œβ€β€β€Œβ€Œβ€Œβ€‹β€β€Œβ€β€‹β€β€Œβ€ο»Ώβ€Œβ€Œβ€β€β€Œβ€Œβ€Œβ€‹β€‹β€Œβ€Œβ€Œβ€‹β€‹β€β€Œβ€Œβ€‹ο»Ώβ€‹β€β€‹ο»Ώβ€‹β€β€‹β€β€Œβ€Œβ€‹ο»Ώβ€Œβ€Œβ€Œβ€‹β€Œβ€‹β€‹β€ο»Ώβ€β€Œο»Ώβ€‹β€β€Œβ€β€β€Œβ€Œβ€β€‹ο»Ώβ€Œβ€β€β€‹β€Œβ€Œβ€Œβ€‹β€Œβ€β€Œβ€Œβ€Œο»Ώβ€β€‹β€Œο»Ώβ€Œβ€‹β€‹β€β€Œβ€Œβ€‹ο»Ώβ€Œβ€Œβ€Œβ€‹β€‹β€β€Œβ€Œο»Ώο»Ώβ€Œβ€β€ο»Ώβ€Œβ€β€Œβ€Œβ€Œο»Ώβ€β€Œβ€‹β€β€Œβ€Œβ€‹ο»Ώβ€‹ο»Ώβ€Œβ€‹β€Œβ€‹β€‹β€β€Œβ€Œβ€‹ο»Ώβ€‹ο»Ώβ€Œβ€‹β€Œβ€‹β€‹β€β€Œβ€Œβ€‹ο»Ώβ€‹β€β€‹ο»Ώβ€‹β€β€‹ο»Ώβ€‹ο»Ώβ€Œβ€Œβ€Œβ€β€Œβ€β€β€β€Œβ€‹ο»Ώβ€Œβ€Œβ€ο»Ώβ€‹β€‹ο»Ώβ€‹ο»Ώβ€Œβ€‹β€‹β€Œβ€Œβ€β€β€Œβ€Œβ€β€Œβ€β€Œο»Ώβ€Œβ€β€Œο»Ώβ€Œβ€β€Œβ€‹ο»Ώο»Ώβ€‹β€β€Œβ€Œβ€‹ο»Ώβ€‹β€β€‹ο»Ώβ€‹β€β€‹β€β€Œβ€Œβ€‹ο»Ώβ€Œβ€Œβ€Œβ€‹β€Œβ€‹β€‹β€ο»Ώβ€β€Œβ€β€‹ο»Ώβ€Œβ€β€β€‹β€Œβ€β€β€Œβ€Œβ€ο»Ώβ€‹β€Œβ€β€Œβ€‹β€Œο»Ώβ€‹β€β€Œβ€β€Œβ€Œβ€Œβ€ο»Ώβ€β€‹β€β€Œβ€Œβ€‹ο»Ώβ€Œβ€Œβ€Œβ€‹β€‹β€β€Œβ€Œο»Ώο»Ώβ€Œβ€β€ο»Ώβ€Œβ€β€Œβ€Œβ€Œο»Ώβ€β€Œβ€‹β€β€Œβ€Œβ€‹ο»Ώβ€‹ο»Ώβ€Œβ€‹β€Œβ€‹β€‹β€β€Œβ€Œβ€‹ο»Ώβ€‹ο»Ώβ€Œβ€‹β€Œβ€‹β€‹β€β€Œβ€Œβ€‹ο»Ώβ€‹β€β€‹ο»Ώβ€‹β€β€Œβ€β€β€Œβ€‹ο»Ώβ€Œο»Ώβ€Œβ€β€β€Œβ€Œο»Ώβ€‹ο»Ώβ€Œο»Ώβ€‹β€β€Œβ€β€Œβ€‹β€Œβ€‹ο»Ώβ€β€Œβ€ο»Ώβ€β€Œβ€β€Œο»Ώβ€Œβ€Œβ€Œβ€Œβ€Œβ€‹ο»Ώβ€β€Œβ€‹β€Œβ€‹β€‹β€β€Œβ€Œβ€‹ο»Ώβ€‹β€β€‹ο»Ώβ€‹β€β€‹β€β€Œβ€Œβ€‹ο»Ώβ€Œβ€Œβ€Œβ€‹β€Œβ€‹β€‹β€ο»Ώβ€β€Œο»Ώβ€Œβ€‹β€Œβ€β€Œβ€Œβ€Œο»Ώβ€β€‹β€Œο»Ώβ€Œβ€‹β€‹ο»Ώο»Ώο»Ώβ€Œβ€β€‹β€β€Œβ€β€‹β€Œβ€Œο»Ώβ€‹ο»Ώβ€Œβ€β€Œβ€Œβ€Œβ€Œβ€Œβ€Œβ€Œο»Ώβ€‹β€β€Œβ€ο»Ώβ€‹β€‹ο»Ώο»Ώβ€Œβ€Œβ€β€β€‹β€Œο»Ώβ€Œβ€‹β€Œο»Ώβ€Œβ€‹β€Œο»Ώβ€‹β€‹β€Œο»Ώβ€‹ο»Ώβ€‹β€β€Œβ€Œβ€‹ο»Ώβ€‹ο»Ώβ€Œβ€‹β€‹β€Œβ€‹β€β€Œβ€Œβ€‹ο»Ώβ€‹β€β€Œβ€‹β€Œβ€β€‹β€β€Œβ€Œβ€‹ο»Ώβ€‹β€β€Œβ€‹β€Œβ€β€Œβ€β€β€Œβ€Œβ€ο»Ώβ€β€Œο»Ώβ€Œβ€‹β€Œβ€β€Œβ€Œβ€Œβ€ο»Ώβ€‹β€‹ο»Ώβ€Œβ€‹β€‹ο»Ώβ€Œο»Ώβ€‹ο»Ώβ€‹β€Œβ€‹β€ο»Ώβ€β€Œο»Ώβ€‹ο»Ώβ€Œβ€β€‹β€Œβ€Œβ€ο»Ώβ€β€Œβ€β€β€Œβ€Œο»Ώβ€Œβ€‹β€Œο»Ώβ€β€Œβ€‹β€ο»Ώβ€β€Œο»Ώβ€‹ο»Ώβ€Œο»Ώβ€Œβ€‹β€Œο»Ώβ€Œβ€Œβ€Œβ€β€Œβ€‹β€Œβ€β€β€Œβ€Œβ€ο»Ώο»Ώβ€‹β€β€Œβ€β€Œβ€β€β€Œβ€Œβ€β€Œβ€‹β€‹ο»Ώο»Ώβ€Œβ€Œβ€β€Œο»Ώβ€Œο»Ώβ€‹β€‹β€Œβ€β€ο»Ώβ€Œβ€Œβ€Œβ€β€Œβ€β€‹β€Œβ€Œο»Ώβ€Œβ€‹β€Œο»Ώβ€Œβ€Œβ€Œβ€β€Œβ€β€‹ο»Ώβ€Œβ€β€Œβ€Œβ€Œβ€Œβ€Œβ€ο»Ώβ€Œβ€Œβ€Œβ€‹β€Œβ€Œο»Ώβ€Œβ€β€Œο»Ώβ€Œβ€Œβ€Œβ€‹ο»Ώο»Ώβ€Œβ€ο»Ώβ€‹β€Œβ€β€Œβ€β€Œο»Ώβ€β€β€‹ο»Ώβ€Œβ€‹β€Œβ€ο»Ώβ€β€Œβ€‹β€Œο»Ώβ€Œβ€‹ο»Ώο»Ώβ€‹β€β€Œβ€β€Œο»Ώβ€Œβ€‹β€Œο»Ώβ€β€Œβ€Œο»Ώβ€‹β€‹β€Œβ€β€Œβ€Œβ€‹ο»Ώο»Ώβ€Œβ€Œβ€β€‹β€β€Œβ€ο»Ώβ€‹β€Œβ€ο»Ώο»Ώβ€Œβ€β€Œο»Ώβ€‹β€β€Œβ€β€Œο»Ώβ€‹β€‹β€Œβ€β€‹β€Œβ€Œο»Ώβ€Œβ€‹β€Œβ€β€β€‹β€‹ο»Ώο»Ώβ€Œβ€Œο»Ώβ€‹β€‹β€Œβ€β€‹β€Œβ€Œβ€β€Œο»Ώβ€Œβ€β€Œβ€Œβ€Œβ€‹β€‹β€β€Œο»Ώβ€Œβ€Œβ€Œβ€β€β€Œβ€Œβ€ο»Ώβ€‹β€Œβ€β€Œβ€‹β€Œβ€β€Œβ€Œβ€Œο»Ώβ€‹β€β€‹β€β€Œβ€Œβ€‹ο»Ώβ€Œβ€Œβ€Œβ€‹β€‹β€β€Œβ€Œο»Ώο»Ώβ€Œβ€β€ο»Ώβ€Œβ€β€Œβ€Œβ€Œο»Ώβ€β€Œβ€‹β€β€Œβ€Œβ€‹ο»Ώβ€‹ο»Ώβ€Œβ€‹β€Œβ€‹β€‹β€β€Œβ€Œβ€‹ο»Ώβ€‹ο»Ώβ€Œβ€‹β€Œβ€‹β€‹β€β€Œβ€Œβ€‹ο»Ώβ€‹β€β€‹ο»Ώβ€‹β€β€Œβ€‹β€β€β€‹ο»Ώβ€‹β€‹β€‹ο»Ώβ€Œο»Ώβ€Œο»Ώβ€β€β€‹β€ο»Ώβ€Œβ€Œβ€β€β€Œβ€Œβ€Œβ€‹β€β€Œβ€β€‹β€β€Œβ€ο»Ώβ€Œβ€Œβ€β€β€Œβ€Œβ€Œβ€‹β€‹β€Œβ€Œβ€Œβ€‹β€‹β€β€Œβ€Œβ€‹ο»Ώβ€‹β€β€‹ο»Ώβ€‹β€β€‹β€β€Œβ€Œβ€‹ο»Ώβ€Œβ€Œβ€Œβ€‹β€Œβ€‹β€‹β€ο»Ώβ€β€Œο»Ώβ€‹β€β€Œβ€β€β€Œβ€Œβ€β€‹ο»Ώβ€Œβ€β€β€‹β€Œβ€Œβ€Œβ€‹β€Œβ€β€Œβ€Œβ€Œο»Ώβ€β€‹β€Œο»Ώβ€Œβ€‹β€‹β€β€Œβ€Œβ€‹ο»Ώβ€Œβ€Œβ€Œβ€‹β€‹β€β€Œβ€Œο»Ώο»Ώβ€Œβ€β€ο»Ώβ€Œβ€β€Œβ€Œβ€Œο»Ώβ€β€Œβ€‹β€β€Œβ€Œβ€‹ο»Ώβ€‹ο»Ώβ€Œβ€‹β€Œβ€‹β€‹β€β€Œβ€Œβ€‹ο»Ώβ€‹ο»Ώβ€Œβ€‹β€Œβ€‹β€‹β€β€Œβ€Œβ€‹ο»Ώβ€‹β€β€‹ο»Ώβ€‹β€β€‹ο»Ώβ€‹ο»Ώβ€Œβ€Œβ€Œβ€β€Œβ€β€β€β€Œβ€‹ο»Ώβ€Œβ€Œβ€ο»Ώβ€‹β€‹ο»Ώβ€‹ο»Ώβ€Œβ€‹β€‹β€Œβ€Œβ€β€β€Œβ€Œβ€β€Œβ€β€Œο»Ώβ€Œβ€β€Œο»Ώβ€Œβ€β€Œβ€‹ο»Ώο»Ώβ€‹β€β€Œβ€Œβ€‹ο»Ώβ€‹β€β€‹ο»Ώβ€‹β€β€‹β€β€Œβ€Œβ€‹ο»Ώβ€Œβ€Œβ€Œβ€‹β€Œβ€‹β€‹β€ο»Ώβ€β€Œβ€β€‹ο»Ώβ€Œβ€β€β€‹β€Œβ€β€β€Œβ€Œβ€ο»Ώβ€‹β€Œβ€β€Œβ€‹β€Œο»Ώβ€‹β€β€Œβ€β€Œβ€Œβ€Œβ€ο»Ώβ€β€‹β€β€Œβ€Œβ€‹ο»Ώβ€Œβ€Œβ€Œβ€‹β€‹β€β€Œβ€Œο»Ώο»Ώβ€Œβ€β€ο»Ώβ€Œβ€β€Œβ€Œβ€Œο»Ώβ€β€Œβ€‹β€β€Œβ€Œβ€‹ο»Ώβ€‹ο»Ώβ€Œβ€‹β€Œβ€‹β€‹β€β€Œβ€Œβ€‹ο»Ώβ€‹ο»Ώβ€Œβ€‹β€Œβ€‹β€‹β€β€Œβ€Œβ€‹ο»Ώβ€‹β€β€‹ο»Ώβ€‹β€β€Œβ€β€β€Œβ€‹ο»Ώβ€Œο»Ώβ€Œβ€β€β€Œβ€Œο»Ώβ€‹ο»Ώβ€Œο»Ώβ€‹β€β€Œβ€β€Œβ€‹β€Œβ€‹ο»Ώβ€β€Œβ€ο»Ώβ€β€Œβ€β€Œο»Ώβ€Œβ€Œβ€Œβ€Œβ€Œβ€‹ο»Ώβ€β€Œβ€‹β€Œβ€‹β€‹β€β€Œβ€Œβ€‹ο»Ώβ€‹β€β€‹ο»Ώβ€‹β€β€‹β€β€Œβ€Œβ€‹ο»Ώβ€Œβ€Œβ€Œβ€‹β€Œβ€‹β€‹β€ο»Ώβ€β€Œο»Ώβ€Œβ€‹β€Œβ€β€Œβ€Œβ€Œο»Ώβ€β€‹β€Œο»Ώβ€Œβ€‹β€‹β€β€Œβ€β€Œο»Ώβ€‹β€‹β€Œβ€β€Œβ€Œβ€Œο»Ώβ€‹β€β€Œο»Ώβ€‹ο»Ώβ€Œο»Ώβ€‹β€‹β€Œβ€β€Œβ€Œβ€Œβ€β€‹ο»Ώβ€Œο»Ώβ€Œβ€‹β€Œβ€β€β€Œβ€Œο»Ώβ€Œβ€β€Œβ€β€Œβ€Œβ€‹ο»Ώο»Ώβ€Œβ€Œο»Ώβ€‹β€‹β€Œο»Ώβ€Œβ€Œβ€Œβ€β€‹β€β€Œβ€ο»Ώβ€‹β€Œβ€β€β€Œβ€Œο»Ώβ€‹ο»Ώβ€Œβ€β€β€‹β€Œβ€β€Œβ€Œβ€Œβ€β€Œβ€‹β€‹β€β€‹β€β€Œο»Ώο»Ώβ€Œ

This decoded blob contains a list of 174 pairs of numbers. These happen to be longitudes and latitudes. Plotting these coordinates on a map will reveal the password for the last part: β€‹β€‹β€‹β€‹β€Œο»Ώβ€ο»Ώβ€‹β€β€‹β€β€Œβ€ο»Ώο»Ώβ€Œο»Ώβ€‹β€β€Œβ€β€β€Œβ€Œβ€β€Œο»Ώβ€Œβ€β€β€Œβ€Œβ€ο»Ώβ€β€‹β€β€‹β€β€‹ο»Ώβ€β€β€‹β€β€‹β€β€Œο»Ώβ€‹ο»Ώβ€Œβ€β€‹β€Œβ€Œβ€ο»Ώβ€β€Œβ€β€β€Œβ€Œο»Ώβ€Œβ€‹β€Œο»Ώβ€β€Œβ€‹β€ο»Ώβ€β€Œβ€β€β€Œβ€Œβ€ο»Ώο»Ώβ€‹β€β€‹β€β€‹β€ο»Ώβ€‹β€‹β€β€‹β€β€Œβ€β€β€‹β€Œο»Ώβ€‹β€β€Œβ€β€Œβ€Œβ€Œβ€β€Œβ€β€‹β€β€‹β€β€‹ο»Ώβ€β€β€‹β€β€‹β€β€Œβ€β€β€‹β€Œο»Ώβ€Œβ€‹β€Œο»Ώβ€Œβ€‹β€Œο»Ώβ€‹β€‹β€Œο»Ώβ€‹ο»Ώβ€‹ο»Ώβ€β€β€‹β€ο»Ώο»Ώβ€‹β€ο»Ώο»Ώβ€Œβ€β€β€Œβ€Œβ€ο»Ώβ€β€Œο»Ώβ€Œβ€‹β€Œβ€β€Œβ€Œβ€Œβ€ο»Ώβ€‹β€‹ο»Ώβ€Œβ€‹β€‹ο»Ώβ€Œο»Ώβ€‹ο»Ώβ€‹β€Œβ€‹β€ο»Ώβ€β€Œο»Ώβ€‹ο»Ώβ€Œβ€β€‹β€Œβ€Œβ€ο»Ώβ€β€Œβ€β€β€Œβ€Œο»Ώβ€Œβ€‹β€Œο»Ώβ€β€Œβ€‹β€ο»Ώβ€β€Œο»Ώβ€‹ο»Ώβ€Œο»Ώβ€Œβ€‹β€Œο»Ώβ€Œβ€Œβ€Œβ€β€Œβ€‹β€Œβ€β€β€Œβ€Œβ€ο»Ώο»Ώβ€‹β€ο»Ώο»Ώβ€Œβ€β€β€Œβ€Œβ€ο»Ώβ€β€Œο»Ώβ€Œβ€‹β€Œβ€β€Œβ€Œβ€Œβ€ο»Ώβ€β€Œο»Ώβ€Œβ€‹β€‹β€ο»Ώο»Ώβ€Œβ€β€Œβ€Œβ€Œβ€β€Œβ€‹β€Œβ€β€β€Œβ€Œο»Ώβ€Œβ€‹β€‹β€ο»Ώο»Ώβ€Œβ€ο»Ώβ€Œβ€Œβ€ο»Ώο»Ώβ€Œβ€β€Œβ€‹β€Œβ€β€Œβ€Œβ€‹ο»Ώο»Ώβ€Œβ€Œο»Ώβ€‹β€‹β€Œο»Ώβ€‹β€β€Œβ€β€Œβ€Œβ€Œο»Ώβ€‹ο»Ώβ€Œβ€β€Œβ€Œβ€Œβ€ο»Ώβ€β€Œο»Ώβ€Œβ€‹β€Œβ€β€‹β€Œβ€Œο»Ώβ€Œβ€‹β€Œβ€β€β€Œβ€Œβ€ο»Ώο»Ώβ€Œβ€ο»Ώβ€β€‹ο»Ώβ€ο»Ώβ€Œβ€β€β€Œβ€Œβ€β€Œβ€‹β€‹ο»Ώο»Ώβ€Œβ€Œβ€β€Œο»Ώβ€Œο»Ώβ€‹β€‹β€Œβ€β€ο»Ώβ€Œβ€Œβ€Œβ€β€Œβ€β€‹β€Œβ€Œο»Ώβ€Œβ€‹β€Œο»Ώβ€Œβ€Œβ€Œβ€β€Œβ€β€‹ο»Ώβ€Œβ€β€Œβ€Œβ€Œβ€Œβ€Œβ€ο»Ώβ€Œβ€Œβ€Œβ€‹β€Œβ€Œο»Ώβ€Œβ€β€Œο»Ώβ€Œβ€Œβ€Œβ€‹ο»Ώο»Ώβ€Œβ€ο»Ώβ€‹β€Œβ€β€Œβ€β€Œο»Ώβ€β€β€‹ο»Ώβ€Œβ€‹β€Œβ€ο»Ώβ€β€Œβ€‹β€Œο»Ώβ€Œβ€‹ο»Ώο»Ώβ€‹ο»Ώβ€ο»Ώβ€Œο»Ώβ€Œβ€‹β€Œο»Ώβ€β€Œβ€Œο»Ώβ€‹β€‹β€Œβ€β€Œβ€Œβ€‹ο»Ώο»Ώβ€Œβ€Œβ€β€‹β€β€Œβ€ο»Ώβ€‹β€Œβ€ο»Ώο»Ώβ€Œβ€β€Œο»Ώβ€‹ο»Ώβ€ο»Ώβ€Œο»Ώβ€‹β€‹β€Œβ€β€‹β€Œβ€Œο»Ώβ€Œβ€‹β€Œβ€β€β€‹β€‹ο»Ώο»Ώβ€Œβ€Œο»Ώβ€‹β€‹β€Œβ€β€‹β€Œβ€Œβ€β€Œο»Ώβ€Œβ€β€Œβ€Œβ€Œβ€‹β€‹β€β€Œο»Ώβ€Œβ€Œβ€Œβ€β€β€Œβ€Œβ€ο»Ώβ€‹β€Œβ€β€Œβ€‹β€Œβ€β€Œβ€Œβ€Œο»Ώβ€‹β€β€‹β€β€Œβ€Œβ€‹ο»Ώβ€Œβ€Œβ€Œβ€‹β€‹β€β€Œβ€Œο»Ώο»Ώβ€Œβ€β€ο»Ώβ€Œβ€β€Œβ€Œβ€Œο»Ώβ€β€Œβ€‹β€β€Œβ€Œβ€‹ο»Ώβ€‹ο»Ώβ€Œβ€‹β€Œβ€‹β€‹β€β€Œβ€Œβ€‹ο»Ώβ€‹ο»Ώβ€Œβ€‹β€Œβ€‹β€‹β€β€Œβ€Œβ€‹ο»Ώβ€‹β€β€‹ο»Ώβ€‹β€β€Œβ€‹β€β€β€‹ο»Ώβ€‹β€‹β€‹ο»Ώβ€Œο»Ώβ€Œο»Ώβ€β€β€‹β€ο»Ώβ€Œβ€Œβ€β€β€Œβ€Œβ€Œβ€‹β€β€Œβ€β€‹β€β€Œβ€ο»Ώβ€Œβ€Œβ€β€β€Œβ€Œβ€Œβ€‹β€‹β€Œβ€Œβ€Œβ€‹β€‹β€β€Œβ€Œβ€‹ο»Ώβ€‹β€β€‹ο»Ώβ€‹β€β€‹β€β€Œβ€Œβ€‹ο»Ώβ€Œβ€Œβ€Œβ€‹β€Œβ€‹β€‹β€ο»Ώβ€β€Œο»Ώβ€‹β€β€Œβ€β€β€Œβ€Œβ€β€‹ο»Ώβ€Œβ€β€β€‹β€Œβ€Œβ€Œβ€‹β€Œβ€β€Œβ€Œβ€Œο»Ώβ€β€‹β€Œο»Ώβ€Œβ€‹β€‹β€β€Œβ€Œβ€‹ο»Ώβ€Œβ€Œβ€Œβ€‹β€‹β€β€Œβ€Œο»Ώο»Ώβ€Œβ€β€ο»Ώβ€Œβ€β€Œβ€Œβ€Œο»Ώβ€β€Œβ€‹β€β€Œβ€Œβ€‹ο»Ώβ€‹ο»Ώβ€Œβ€‹β€Œβ€‹β€‹β€β€Œβ€Œβ€‹ο»Ώβ€‹ο»Ώβ€Œβ€‹β€Œβ€‹β€‹β€β€Œβ€Œβ€‹ο»Ώβ€‹β€β€‹ο»Ώβ€‹β€β€Œο»Ώβ€‹β€β€Œβ€Œβ€Œβ€Œβ€‹ο»Ώβ€β€‹β€Œβ€‹β€‹ο»Ώβ€‹ο»Ώβ€β€Œβ€Œβ€ο»Ώβ€Œβ€‹ο»Ώβ€β€‹β€Œβ€β€β€‹β€Œο»Ώβ€‹ο»Ώβ€Œβ€Œβ€‹ο»Ώβ€‹ο»Ώβ€β€‹β€Œο»Ώβ€‹β€Œβ€‹β€β€Œβ€Œβ€‹ο»Ώβ€‹β€β€‹ο»Ώβ€‹β€β€‹β€β€Œβ€Œβ€‹ο»Ώβ€Œβ€Œβ€Œβ€‹β€Œβ€‹β€‹β€ο»Ώβ€β€Œβ€β€‹ο»Ώβ€Œβ€β€β€‹β€Œβ€β€β€Œβ€Œβ€ο»Ώβ€‹β€Œβ€β€Œβ€‹β€Œο»Ώβ€‹β€β€Œβ€β€Œβ€Œβ€Œβ€ο»Ώβ€β€‹β€β€Œβ€Œβ€‹ο»Ώβ€Œβ€Œβ€Œβ€‹β€‹β€β€Œβ€Œο»Ώο»Ώβ€Œβ€β€ο»Ώβ€Œβ€β€Œβ€Œβ€Œο»Ώβ€β€Œβ€‹β€β€Œβ€Œβ€‹ο»Ώβ€‹ο»Ώβ€Œβ€‹β€Œβ€‹β€‹β€β€Œβ€Œβ€‹ο»Ώβ€‹ο»Ώβ€Œβ€‹β€Œβ€‹β€‹β€β€Œβ€Œβ€‹ο»Ώβ€‹β€β€‹ο»Ώβ€‹β€β€Œβ€β€β€‹β€Œβ€‹ο»Ώο»Ώβ€Œβ€Œο»Ώο»Ώβ€‹ο»Ώβ€β€‹β€Œβ€Œβ€‹β€‹β€Œο»Ώβ€β€β€Œο»Ώβ€Œβ€‹β€Œβ€Œβ€Œβ€‹β€Œο»Ώβ€β€‹β€Œβ€β€ο»Ώβ€Œβ€‹β€Œο»Ώβ€‹ο»Ώβ€‹β€‹β€‹β€β€Œβ€Œβ€‹ο»Ώβ€‹β€β€‹ο»Ώβ€‹β€β€‹β€β€Œβ€Œβ€‹ο»Ώβ€Œβ€Œβ€Œβ€‹β€Œβ€‹β€‹β€ο»Ώβ€β€Œο»Ώβ€Œβ€‹β€Œβ€β€Œβ€Œβ€Œο»Ώβ€β€‹β€Œο»Ώβ€Œβ€‹β€‹ο»Ώο»Ώο»Ώβ€Œβ€β€‹β€β€Œβ€β€‹β€Œβ€Œο»Ώβ€‹ο»Ώβ€Œβ€β€Œβ€Œβ€Œβ€Œβ€Œβ€Œβ€Œο»Ώβ€‹β€β€Œβ€ο»Ώβ€‹β€‹ο»Ώο»Ώβ€Œβ€Œβ€β€β€‹β€Œο»Ώβ€Œβ€‹β€Œο»Ώβ€Œβ€‹β€Œο»Ώβ€‹β€‹β€Œο»Ώβ€‹ο»Ώβ€‹β€β€Œβ€Œβ€‹ο»Ώβ€‹ο»Ώβ€Œβ€‹β€‹β€Œβ€‹β€β€Œβ€Œβ€‹ο»Ώβ€‹β€β€Œβ€‹β€Œβ€β€‹β€β€Œβ€Œβ€‹ο»Ώβ€‹β€β€Œβ€‹β€Œβ€β€Œβ€β€β€Œβ€Œβ€ο»Ώβ€β€Œο»Ώβ€Œβ€‹β€Œβ€β€Œβ€Œβ€Œβ€ο»Ώβ€‹β€‹ο»Ώβ€Œβ€‹β€‹ο»Ώβ€Œο»Ώβ€‹ο»Ώβ€‹β€Œβ€‹β€ο»Ώβ€β€Œο»Ώβ€‹ο»Ώβ€Œβ€β€‹β€Œβ€Œβ€ο»Ώβ€β€Œβ€β€β€Œβ€Œο»Ώβ€Œβ€‹β€Œο»Ώβ€β€Œβ€‹β€ο»Ώβ€β€Œο»Ώβ€‹ο»Ώβ€Œο»Ώβ€Œβ€‹β€Œο»Ώβ€Œβ€Œβ€Œβ€β€Œβ€‹β€Œβ€β€β€Œβ€Œβ€ο»Ώο»Ώβ€‹β€β€Œβ€β€Œβ€β€β€Œβ€Œβ€β€Œβ€‹β€‹ο»Ώο»Ώβ€Œβ€Œβ€β€Œο»Ώβ€Œο»Ώβ€‹β€‹β€Œβ€β€ο»Ώβ€Œβ€Œβ€Œβ€β€Œβ€β€‹β€Œβ€Œο»Ώβ€Œβ€‹β€Œο»Ώβ€Œβ€Œβ€Œβ€β€Œβ€β€‹ο»Ώβ€Œβ€β€Œβ€Œβ€Œβ€Œβ€Œβ€ο»Ώβ€Œβ€Œβ€Œβ€‹β€Œβ€Œο»Ώβ€Œβ€β€Œο»Ώβ€Œβ€Œβ€Œβ€‹ο»Ώο»Ώβ€Œβ€ο»Ώβ€‹β€Œβ€β€Œβ€β€Œο»Ώβ€β€β€‹ο»Ώβ€Œβ€‹β€Œβ€ο»Ώβ€β€Œβ€‹β€Œο»Ώβ€Œβ€‹ο»Ώο»Ώβ€‹β€β€Œβ€β€Œο»Ώβ€Œβ€‹β€Œο»Ώβ€β€Œβ€Œο»Ώβ€‹β€‹β€Œβ€β€Œβ€Œβ€‹ο»Ώο»Ώβ€Œβ€Œβ€β€‹β€β€Œβ€ο»Ώβ€‹β€Œβ€ο»Ώο»Ώβ€Œβ€β€Œο»Ώβ€‹β€β€Œβ€β€Œο»Ώβ€‹β€‹β€Œβ€β€‹β€Œβ€Œο»Ώβ€Œβ€‹β€Œβ€β€β€‹β€‹ο»Ώο»Ώβ€Œβ€Œο»Ώβ€‹β€‹β€Œβ€β€‹β€Œβ€Œβ€β€Œο»Ώβ€Œβ€β€Œβ€Œβ€Œβ€‹β€‹β€β€Œο»Ώβ€Œβ€Œβ€Œβ€β€β€Œβ€Œβ€ο»Ώβ€‹β€Œβ€β€Œβ€‹β€Œβ€β€Œβ€Œβ€Œο»Ώβ€‹β€β€‹β€β€Œβ€Œβ€‹ο»Ώβ€Œβ€Œβ€Œβ€‹β€‹β€β€Œβ€Œο»Ώο»Ώβ€Œβ€β€ο»Ώβ€Œβ€β€Œβ€Œβ€Œο»Ώβ€β€Œβ€‹β€β€Œβ€Œβ€‹ο»Ώβ€‹ο»Ώβ€Œβ€‹β€Œβ€‹β€‹β€β€Œβ€Œβ€‹ο»Ώβ€‹ο»Ώβ€Œβ€‹β€Œβ€‹β€‹β€β€Œβ€Œβ€‹ο»Ώβ€‹β€β€‹ο»Ώβ€‹β€β€Œβ€‹β€β€β€‹ο»Ώβ€‹β€‹β€‹ο»Ώβ€Œο»Ώβ€Œο»Ώβ€β€β€‹β€ο»Ώβ€Œβ€Œβ€β€β€Œβ€Œβ€Œβ€‹β€β€Œβ€β€‹β€β€Œβ€ο»Ώβ€Œβ€Œβ€β€β€Œβ€Œβ€Œβ€‹β€‹β€Œβ€Œβ€Œβ€‹β€‹β€β€Œβ€Œβ€‹ο»Ώβ€‹β€β€‹ο»Ώβ€‹β€β€‹β€β€Œβ€Œβ€‹ο»Ώβ€Œβ€Œβ€Œβ€‹β€Œβ€‹β€‹β€ο»Ώβ€β€Œο»Ώβ€‹β€β€Œβ€β€β€Œβ€Œβ€β€‹ο»Ώβ€Œβ€β€β€‹β€Œβ€Œβ€Œβ€‹β€Œβ€β€Œβ€Œβ€Œο»Ώβ€β€‹β€Œο»Ώβ€Œβ€‹β€‹β€β€Œβ€Œβ€‹ο»Ώβ€Œβ€Œβ€Œβ€‹β€‹β€β€Œβ€Œο»Ώο»Ώβ€Œβ€β€ο»Ώβ€Œβ€β€Œβ€Œβ€Œο»Ώβ€β€Œβ€‹β€β€Œβ€Œβ€‹ο»Ώβ€‹ο»Ώβ€Œβ€‹β€Œβ€‹β€‹β€β€Œβ€Œβ€‹ο»Ώβ€‹ο»Ώβ€Œβ€‹β€Œβ€‹β€‹β€β€Œβ€Œβ€‹ο»Ώβ€‹β€β€‹ο»Ώβ€‹β€β€Œο»Ώβ€‹β€β€Œβ€Œβ€Œβ€Œβ€‹ο»Ώβ€β€‹β€Œβ€‹β€‹ο»Ώβ€‹ο»Ώβ€β€Œβ€Œβ€ο»Ώβ€Œβ€‹ο»Ώβ€β€‹β€Œβ€β€β€‹β€Œο»Ώβ€‹ο»Ώβ€Œβ€Œβ€‹ο»Ώβ€‹ο»Ώβ€β€‹β€Œο»Ώβ€‹β€Œβ€‹β€β€Œβ€Œβ€‹ο»Ώβ€‹β€β€‹ο»Ώβ€‹β€β€‹β€β€Œβ€Œβ€‹ο»Ώβ€Œβ€Œβ€Œβ€‹β€Œβ€‹β€‹β€ο»Ώβ€β€Œβ€β€‹ο»Ώβ€Œβ€β€β€‹β€Œβ€β€β€Œβ€Œβ€ο»Ώβ€‹β€Œβ€β€Œβ€‹β€Œο»Ώβ€‹β€β€Œβ€β€Œβ€Œβ€Œβ€ο»Ώβ€β€‹β€β€Œβ€Œβ€‹ο»Ώβ€Œβ€Œβ€Œβ€‹β€‹β€β€Œβ€Œο»Ώο»Ώβ€Œβ€β€ο»Ώβ€Œβ€β€Œβ€Œβ€Œο»Ώβ€β€Œβ€‹β€β€Œβ€Œβ€‹ο»Ώβ€‹ο»Ώβ€Œβ€‹β€Œβ€‹β€‹β€β€Œβ€Œβ€‹ο»Ώβ€‹ο»Ώβ€Œβ€‹β€Œβ€‹β€‹β€β€Œβ€Œβ€‹ο»Ώβ€‹β€β€‹ο»Ώβ€‹β€β€Œβ€β€β€‹β€Œβ€‹ο»Ώο»Ώβ€Œβ€Œο»Ώο»Ώβ€‹ο»Ώβ€β€‹β€Œβ€Œβ€‹β€‹β€Œο»Ώβ€β€β€Œο»Ώβ€Œβ€‹β€Œβ€Œβ€Œβ€‹β€Œο»Ώβ€β€‹β€Œβ€β€ο»Ώβ€Œβ€‹β€Œο»Ώβ€‹ο»Ώβ€‹β€‹β€‹β€β€Œβ€Œβ€‹ο»Ώβ€‹β€β€‹ο»Ώβ€‹β€β€‹β€β€Œβ€Œβ€‹ο»Ώβ€Œβ€Œβ€Œβ€‹β€Œβ€‹β€‹β€ο»Ώβ€β€Œο»Ώβ€Œβ€‹β€Œβ€β€Œβ€Œβ€Œο»Ώβ€β€‹β€Œο»Ώβ€Œβ€‹β€‹β€β€Œβ€β€Œο»Ώβ€‹β€‹β€Œβ€β€Œβ€Œβ€Œο»Ώβ€‹β€β€Œο»Ώβ€‹ο»Ώβ€Œο»Ώβ€‹β€‹β€Œβ€β€Œβ€Œβ€Œβ€β€‹ο»Ώβ€Œο»Ώβ€Œβ€‹β€Œβ€β€β€Œβ€Œο»Ώβ€Œβ€β€Œβ€β€Œβ€Œβ€‹ο»Ώο»Ώβ€Œβ€Œο»Ώβ€‹β€‹β€Œο»Ώβ€Œβ€Œβ€Œβ€β€‹β€β€Œβ€ο»Ώβ€‹β€Œβ€β€β€Œβ€Œο»Ώβ€‹ο»Ώβ€Œβ€β€β€‹β€Œβ€β€Œβ€Œβ€Œβ€β€Œβ€‹β€‹β€β€‹β€β€Œο»Ώο»Ώβ€ŒIHATETHEHOOMANZβ€‹β€‹β€‹β€‹β€Œο»Ώβ€ο»Ώβ€‹β€β€‹β€β€Œβ€ο»Ώο»Ώβ€Œο»Ώβ€‹β€β€Œβ€β€β€Œβ€Œβ€β€Œο»Ώβ€Œβ€β€β€Œβ€Œβ€ο»Ώβ€β€‹β€β€‹β€β€‹ο»Ώβ€β€β€‹β€β€‹β€β€Œο»Ώβ€‹ο»Ώβ€Œβ€β€‹β€Œβ€Œβ€ο»Ώβ€β€Œβ€β€β€Œβ€Œο»Ώβ€Œβ€‹β€Œο»Ώβ€β€Œβ€‹β€ο»Ώβ€β€Œβ€β€β€Œβ€Œβ€ο»Ώο»Ώβ€‹β€β€‹β€β€‹β€ο»Ώβ€‹β€‹β€β€‹β€β€Œβ€β€β€‹β€Œο»Ώβ€‹β€β€Œβ€β€Œβ€Œβ€Œβ€β€Œβ€β€‹β€β€‹β€β€‹ο»Ώβ€β€β€‹β€β€‹β€β€Œβ€β€β€‹β€Œο»Ώβ€Œβ€‹β€Œο»Ώβ€Œβ€‹β€Œο»Ώβ€‹β€‹β€Œο»Ώβ€‹ο»Ώβ€‹ο»Ώβ€β€β€‹β€ο»Ώο»Ώβ€‹β€ο»Ώο»Ώβ€Œβ€β€β€Œβ€Œβ€ο»Ώβ€β€Œο»Ώβ€Œβ€‹β€Œβ€β€Œβ€Œβ€Œβ€ο»Ώβ€‹β€‹ο»Ώβ€Œβ€‹β€‹ο»Ώβ€Œο»Ώβ€‹ο»Ώβ€‹β€Œβ€‹β€ο»Ώβ€β€Œο»Ώβ€‹ο»Ώβ€Œβ€β€‹β€Œβ€Œβ€ο»Ώβ€β€Œβ€β€β€Œβ€Œο»Ώβ€Œβ€‹β€Œο»Ώβ€β€Œβ€‹β€ο»Ώβ€β€Œο»Ώβ€‹ο»Ώβ€Œο»Ώβ€Œβ€‹β€Œο»Ώβ€Œβ€Œβ€Œβ€β€Œβ€‹β€Œβ€β€β€Œβ€Œβ€ο»Ώο»Ώβ€‹β€ο»Ώο»Ώβ€Œβ€β€β€Œβ€Œβ€ο»Ώβ€β€Œο»Ώβ€Œβ€‹β€Œβ€β€Œβ€Œβ€Œβ€ο»Ώβ€β€Œο»Ώβ€Œβ€‹β€‹β€ο»Ώο»Ώβ€Œβ€β€Œβ€Œβ€Œβ€β€Œβ€‹β€Œβ€β€β€Œβ€Œο»Ώβ€Œβ€‹β€‹β€ο»Ώο»Ώβ€Œβ€ο»Ώβ€Œβ€Œβ€ο»Ώο»Ώβ€Œβ€β€Œβ€‹β€Œβ€β€Œβ€Œβ€‹ο»Ώο»Ώβ€Œβ€Œο»Ώβ€‹β€‹β€Œο»Ώβ€‹β€β€Œβ€β€Œβ€Œβ€Œο»Ώβ€‹ο»Ώβ€Œβ€β€Œβ€Œβ€Œβ€ο»Ώβ€β€Œο»Ώβ€Œβ€‹β€Œβ€β€‹β€Œβ€Œο»Ώβ€Œβ€‹β€Œβ€β€β€Œβ€Œβ€ο»Ώο»Ώβ€Œβ€ο»Ώβ€β€‹ο»Ώβ€ο»Ώβ€Œβ€β€β€Œβ€Œβ€β€Œβ€‹β€‹ο»Ώο»Ώβ€Œβ€Œβ€β€Œο»Ώβ€Œο»Ώβ€‹β€‹β€Œβ€β€ο»Ώβ€Œβ€Œβ€Œβ€β€Œβ€β€‹β€Œβ€Œο»Ώβ€Œβ€‹β€Œο»Ώβ€Œβ€Œβ€Œβ€β€Œβ€β€‹ο»Ώβ€Œβ€β€Œβ€Œβ€Œβ€Œβ€Œβ€ο»Ώβ€Œβ€Œβ€Œβ€‹β€Œβ€Œο»Ώβ€Œβ€β€Œο»Ώβ€Œβ€Œβ€Œβ€‹ο»Ώο»Ώβ€Œβ€ο»Ώβ€‹β€Œβ€β€Œβ€β€Œο»Ώβ€β€β€‹ο»Ώβ€Œβ€‹β€Œβ€ο»Ώβ€β€Œβ€‹β€Œο»Ώβ€Œβ€‹ο»Ώο»Ώβ€‹ο»Ώβ€ο»Ώβ€Œο»Ώβ€Œβ€‹β€Œο»Ώβ€β€Œβ€Œο»Ώβ€‹β€‹β€Œβ€β€Œβ€Œβ€‹ο»Ώο»Ώβ€Œβ€Œβ€β€‹β€β€Œβ€ο»Ώβ€‹β€Œβ€ο»Ώο»Ώβ€Œβ€β€Œο»Ώβ€‹ο»Ώβ€ο»Ώβ€Œο»Ώβ€‹β€‹β€Œβ€β€‹β€Œβ€Œο»Ώβ€Œβ€‹β€Œβ€β€β€‹β€‹ο»Ώο»Ώβ€Œβ€Œο»Ώβ€‹β€‹β€Œβ€β€‹β€Œβ€Œβ€β€Œο»Ώβ€Œβ€β€Œβ€Œβ€Œβ€‹β€‹β€β€Œο»Ώβ€Œβ€Œβ€Œβ€β€β€Œβ€Œβ€ο»Ώβ€‹β€Œβ€β€Œβ€‹β€Œβ€β€Œβ€Œβ€Œο»Ώβ€‹β€β€‹β€β€Œβ€Œβ€‹ο»Ώβ€Œβ€Œβ€Œβ€‹β€‹β€β€Œβ€Œο»Ώο»Ώβ€Œβ€β€ο»Ώβ€Œβ€β€Œβ€Œβ€Œο»Ώβ€β€Œβ€‹β€β€Œβ€Œβ€‹ο»Ώβ€‹ο»Ώβ€Œβ€‹β€Œβ€‹β€‹β€β€Œβ€Œβ€‹ο»Ώβ€‹ο»Ώβ€Œβ€‹β€Œβ€‹β€‹β€β€Œβ€Œβ€‹ο»Ώβ€‹β€β€‹ο»Ώβ€‹β€β€Œβ€‹β€β€β€‹ο»Ώβ€‹β€‹β€‹ο»Ώβ€Œο»Ώβ€Œο»Ώβ€β€β€‹β€ο»Ώβ€Œβ€Œβ€β€β€Œβ€Œβ€Œβ€‹β€β€Œβ€β€‹β€β€Œβ€ο»Ώβ€Œβ€Œβ€β€β€Œβ€Œβ€Œβ€‹β€‹β€Œβ€Œβ€Œβ€‹β€‹β€β€Œβ€Œβ€‹ο»Ώβ€‹β€β€‹ο»Ώβ€‹β€β€‹β€β€Œβ€Œβ€‹ο»Ώβ€Œβ€Œβ€Œβ€‹β€Œβ€‹β€‹β€ο»Ώβ€β€Œο»Ώβ€‹β€β€Œβ€β€β€Œβ€Œβ€β€‹ο»Ώβ€Œβ€β€β€‹β€Œβ€Œβ€Œβ€‹β€Œβ€β€Œβ€Œβ€Œο»Ώβ€β€‹β€Œο»Ώβ€Œβ€‹β€‹β€β€Œβ€Œβ€‹ο»Ώβ€Œβ€Œβ€Œβ€‹β€‹β€β€Œβ€Œο»Ώο»Ώβ€Œβ€β€ο»Ώβ€Œβ€β€Œβ€Œβ€Œο»Ώβ€β€Œβ€‹β€β€Œβ€Œβ€‹ο»Ώβ€‹ο»Ώβ€Œβ€‹β€Œβ€‹β€‹β€β€Œβ€Œβ€‹ο»Ώβ€‹ο»Ώβ€Œβ€‹β€Œβ€‹β€‹β€β€Œβ€Œβ€‹ο»Ώβ€‹β€β€‹ο»Ώβ€‹β€β€Œο»Ώβ€‹β€β€Œβ€Œβ€Œβ€Œβ€‹ο»Ώβ€β€‹β€Œβ€‹β€‹ο»Ώβ€‹ο»Ώβ€β€Œβ€Œβ€ο»Ώβ€Œβ€‹ο»Ώβ€β€‹β€Œβ€β€β€‹β€Œο»Ώβ€‹ο»Ώβ€Œβ€Œβ€‹ο»Ώβ€‹ο»Ώβ€β€‹β€Œο»Ώβ€‹β€Œβ€‹β€β€Œβ€Œβ€‹ο»Ώβ€‹β€β€‹ο»Ώβ€‹β€β€‹β€β€Œβ€Œβ€‹ο»Ώβ€Œβ€Œβ€Œβ€‹β€Œβ€‹β€‹β€ο»Ώβ€β€Œβ€β€‹ο»Ώβ€Œβ€β€β€‹β€Œβ€β€β€Œβ€Œβ€ο»Ώβ€‹β€Œβ€β€Œβ€‹β€Œο»Ώβ€‹β€β€Œβ€β€Œβ€Œβ€Œβ€ο»Ώβ€β€‹β€β€Œβ€Œβ€‹ο»Ώβ€Œβ€Œβ€Œβ€‹β€‹β€β€Œβ€Œο»Ώο»Ώβ€Œβ€β€ο»Ώβ€Œβ€β€Œβ€Œβ€Œο»Ώβ€β€Œβ€‹β€β€Œβ€Œβ€‹ο»Ώβ€‹ο»Ώβ€Œβ€‹β€Œβ€‹β€‹β€β€Œβ€Œβ€‹ο»Ώβ€‹ο»Ώβ€Œβ€‹β€Œβ€‹β€‹β€β€Œβ€Œβ€‹ο»Ώβ€‹β€β€‹ο»Ώβ€‹β€β€Œβ€‹β€‹β€β€Œβ€ο»Ώβ€Œβ€Œβ€β€‹β€Œβ€Œβ€‹β€‹ο»Ώβ€Œβ€ο»Ώο»Ώβ€Œβ€ο»Ώο»Ώβ€Œβ€‹β€Œβ€Œβ€Œο»Ώβ€‹ο»Ώβ€Œβ€β€‹β€Œβ€Œβ€β€Œβ€β€‹ο»Ώβ€‹β€‹β€Œβ€β€Œβ€‹β€‹β€β€Œβ€Œβ€‹ο»Ώβ€‹β€β€‹ο»Ώβ€‹β€β€‹β€β€Œβ€Œβ€‹ο»Ώβ€Œβ€Œβ€Œβ€‹β€Œβ€‹β€‹β€ο»Ώβ€β€Œο»Ώβ€Œβ€‹β€Œβ€β€Œβ€Œβ€Œο»Ώβ€β€‹β€Œο»Ώβ€Œβ€‹β€‹ο»Ώο»Ώο»Ώβ€Œβ€β€‹β€β€Œβ€β€‹β€Œβ€Œο»Ώβ€‹ο»Ώβ€Œβ€β€Œβ€Œβ€Œβ€Œβ€Œβ€Œβ€Œο»Ώβ€‹β€β€Œβ€ο»Ώβ€‹β€‹ο»Ώο»Ώβ€Œβ€Œβ€β€β€‹β€Œο»Ώβ€Œβ€‹β€Œο»Ώβ€Œβ€‹β€Œο»Ώβ€‹β€‹β€Œο»Ώβ€‹ο»Ώβ€‹β€β€Œβ€Œβ€‹ο»Ώβ€‹ο»Ώβ€Œβ€‹β€‹β€Œβ€‹β€β€Œβ€Œβ€‹ο»Ώβ€‹β€β€Œβ€‹β€Œβ€β€‹β€β€Œβ€Œβ€‹ο»Ώβ€‹β€β€Œβ€‹β€Œβ€β€Œβ€β€β€Œβ€Œβ€ο»Ώβ€β€Œο»Ώβ€Œβ€‹β€Œβ€β€Œβ€Œβ€Œβ€ο»Ώβ€‹β€‹ο»Ώβ€Œβ€‹β€‹ο»Ώβ€Œο»Ώβ€‹ο»Ώβ€‹β€Œβ€‹β€ο»Ώβ€β€Œο»Ώβ€‹ο»Ώβ€Œβ€β€‹β€Œβ€Œβ€ο»Ώβ€β€Œβ€β€β€Œβ€Œο»Ώβ€Œβ€‹β€Œο»Ώβ€β€Œβ€‹β€ο»Ώβ€β€Œο»Ώβ€‹ο»Ώβ€Œο»Ώβ€Œβ€‹β€Œο»Ώβ€Œβ€Œβ€Œβ€β€Œβ€‹β€Œβ€β€β€Œβ€Œβ€ο»Ώο»Ώβ€‹β€β€Œβ€β€Œβ€β€β€Œβ€Œβ€β€Œβ€‹β€‹ο»Ώο»Ώβ€Œβ€Œβ€β€Œο»Ώβ€Œο»Ώβ€‹β€‹β€Œβ€β€ο»Ώβ€Œβ€Œβ€Œβ€β€Œβ€β€‹β€Œβ€Œο»Ώβ€Œβ€‹β€Œο»Ώβ€Œβ€Œβ€Œβ€β€Œβ€β€‹ο»Ώβ€Œβ€β€Œβ€Œβ€Œβ€Œβ€Œβ€ο»Ώβ€Œβ€Œβ€Œβ€‹β€Œβ€Œο»Ώβ€Œβ€β€Œο»Ώβ€Œβ€Œβ€Œβ€‹ο»Ώο»Ώβ€Œβ€ο»Ώβ€‹β€Œβ€β€Œβ€β€Œο»Ώβ€β€β€‹ο»Ώβ€Œβ€‹β€Œβ€ο»Ώβ€β€Œβ€‹β€Œο»Ώβ€Œβ€‹ο»Ώο»Ώβ€‹β€β€Œβ€β€Œο»Ώβ€Œβ€‹β€Œο»Ώβ€β€Œβ€Œο»Ώβ€‹β€‹β€Œβ€β€Œβ€Œβ€‹ο»Ώο»Ώβ€Œβ€Œβ€β€‹β€β€Œβ€ο»Ώβ€‹β€Œβ€ο»Ώο»Ώβ€Œβ€β€Œο»Ώβ€‹β€β€Œβ€β€Œο»Ώβ€‹β€‹β€Œβ€β€‹β€Œβ€Œο»Ώβ€Œβ€‹β€Œβ€β€β€‹β€‹ο»Ώο»Ώβ€Œβ€Œο»Ώβ€‹β€‹β€Œβ€β€‹β€Œβ€Œβ€β€Œο»Ώβ€Œβ€β€Œβ€Œβ€Œβ€‹β€‹β€β€Œο»Ώβ€Œβ€Œβ€Œβ€β€β€Œβ€Œβ€ο»Ώβ€‹β€Œβ€β€Œβ€‹β€Œβ€β€Œβ€Œβ€Œο»Ώβ€‹β€β€‹β€β€Œβ€Œβ€‹ο»Ώβ€Œβ€Œβ€Œβ€‹β€‹β€β€Œβ€Œο»Ώο»Ώβ€Œβ€β€ο»Ώβ€Œβ€β€Œβ€Œβ€Œο»Ώβ€β€Œβ€‹β€β€Œβ€Œβ€‹ο»Ώβ€‹ο»Ώβ€Œβ€‹β€Œβ€‹β€‹β€β€Œβ€Œβ€‹ο»Ώβ€‹ο»Ώβ€Œβ€‹β€Œβ€‹β€‹β€β€Œβ€Œβ€‹ο»Ώβ€‹β€β€‹ο»Ώβ€‹β€β€Œβ€‹β€β€β€‹ο»Ώβ€‹β€‹β€‹ο»Ώβ€Œο»Ώβ€Œο»Ώβ€β€β€‹β€ο»Ώβ€Œβ€Œβ€β€β€Œβ€Œβ€Œβ€‹β€β€Œβ€β€‹β€β€Œβ€ο»Ώβ€Œβ€Œβ€β€β€Œβ€Œβ€Œβ€‹β€‹β€Œβ€Œβ€Œβ€‹β€‹β€β€Œβ€Œβ€‹ο»Ώβ€‹β€β€‹ο»Ώβ€‹β€β€‹β€β€Œβ€Œβ€‹ο»Ώβ€Œβ€Œβ€Œβ€‹β€Œβ€‹β€‹β€ο»Ώβ€β€Œο»Ώβ€‹β€β€Œβ€β€β€Œβ€Œβ€β€‹ο»Ώβ€Œβ€β€β€‹β€Œβ€Œβ€Œβ€‹β€Œβ€β€Œβ€Œβ€Œο»Ώβ€β€‹β€Œο»Ώβ€Œβ€‹β€‹β€β€Œβ€Œβ€‹ο»Ώβ€Œβ€Œβ€Œβ€‹β€‹β€β€Œβ€Œο»Ώο»Ώβ€Œβ€β€ο»Ώβ€Œβ€β€Œβ€Œβ€Œο»Ώβ€β€Œβ€‹β€β€Œβ€Œβ€‹ο»Ώβ€‹ο»Ώβ€Œβ€‹β€Œβ€‹β€‹β€β€Œβ€Œβ€‹ο»Ώβ€‹ο»Ώβ€Œβ€‹β€Œβ€‹β€‹β€β€Œβ€Œβ€‹ο»Ώβ€‹β€β€‹ο»Ώβ€‹β€β€Œο»Ώβ€‹β€β€Œβ€Œβ€Œβ€Œβ€‹ο»Ώβ€β€‹β€Œβ€‹β€‹ο»Ώβ€‹ο»Ώβ€β€Œβ€Œβ€ο»Ώβ€Œβ€‹ο»Ώβ€β€‹β€Œβ€β€β€‹β€Œο»Ώβ€‹ο»Ώβ€Œβ€Œβ€‹ο»Ώβ€‹ο»Ώβ€β€‹β€Œο»Ώβ€‹β€Œβ€‹β€β€Œβ€Œβ€‹ο»Ώβ€‹β€β€‹ο»Ώβ€‹β€β€‹β€β€Œβ€Œβ€‹ο»Ώβ€Œβ€Œβ€Œβ€‹β€Œβ€‹β€‹β€ο»Ώβ€β€Œβ€β€‹ο»Ώβ€Œβ€β€β€‹β€Œβ€β€β€Œβ€Œβ€ο»Ώβ€‹β€Œβ€β€Œβ€‹β€Œο»Ώβ€‹β€β€Œβ€β€Œβ€Œβ€Œβ€ο»Ώβ€β€‹β€β€Œβ€Œβ€‹ο»Ώβ€Œβ€Œβ€Œβ€‹β€‹β€β€Œβ€Œο»Ώο»Ώβ€Œβ€β€ο»Ώβ€Œβ€β€Œβ€Œβ€Œο»Ώβ€β€Œβ€‹β€β€Œβ€Œβ€‹ο»Ώβ€‹ο»Ώβ€Œβ€‹β€Œβ€‹β€‹β€β€Œβ€Œβ€‹ο»Ώβ€‹ο»Ώβ€Œβ€‹β€Œβ€‹β€‹β€β€Œβ€Œβ€‹ο»Ώβ€‹β€β€‹ο»Ώβ€‹β€β€Œβ€‹β€‹β€β€Œβ€ο»Ώβ€Œβ€Œβ€β€‹β€Œβ€Œβ€‹β€‹ο»Ώβ€Œβ€ο»Ώο»Ώβ€Œβ€ο»Ώο»Ώβ€Œβ€‹β€Œβ€Œβ€Œο»Ώβ€‹ο»Ώβ€Œβ€β€‹β€Œβ€Œβ€β€Œβ€β€‹ο»Ώβ€‹β€‹β€Œβ€β€Œβ€‹β€‹β€β€Œβ€Œβ€‹ο»Ώβ€‹β€β€‹ο»Ώβ€‹β€β€‹β€β€Œβ€Œβ€‹ο»Ώβ€Œβ€Œβ€Œβ€‹β€Œβ€‹β€‹β€ο»Ώβ€β€Œο»Ώβ€Œβ€‹β€Œβ€β€Œβ€Œβ€Œο»Ώβ€β€‹β€Œο»Ώβ€Œβ€‹β€‹β€β€Œβ€β€Œο»Ώβ€‹β€‹β€Œβ€β€Œβ€Œβ€Œο»Ώβ€‹β€β€Œο»Ώβ€‹ο»Ώβ€Œο»Ώβ€‹β€‹β€Œβ€β€Œβ€Œβ€Œβ€β€‹ο»Ώβ€Œο»Ώβ€Œβ€‹β€Œβ€β€β€Œβ€Œο»Ώβ€Œβ€β€Œβ€β€Œβ€Œβ€‹ο»Ώο»Ώβ€Œβ€Œο»Ώβ€‹β€‹β€Œο»Ώβ€Œβ€Œβ€Œβ€β€‹β€β€Œβ€ο»Ώβ€‹β€Œβ€β€β€Œβ€Œο»Ώβ€‹ο»Ώβ€Œβ€β€β€‹β€Œβ€β€Œβ€Œβ€Œβ€β€Œβ€‹β€‹β€β€‹β€β€Œο»Ώο»Ώβ€Œ

[Image: Image for post]β€‹β€‹β€‹β€‹β€Œο»Ώβ€ο»Ώβ€‹β€β€‹β€β€Œβ€ο»Ώο»Ώβ€Œο»Ώβ€‹β€β€Œβ€β€β€Œβ€Œβ€β€Œο»Ώβ€Œβ€β€β€Œβ€Œβ€ο»Ώβ€β€‹β€β€‹β€β€‹ο»Ώβ€β€β€‹β€β€‹β€β€Œο»Ώβ€‹ο»Ώβ€Œβ€β€‹β€Œβ€Œβ€ο»Ώβ€β€Œβ€β€β€Œβ€Œο»Ώβ€Œβ€‹β€Œο»Ώβ€β€Œβ€‹β€ο»Ώβ€β€Œβ€β€β€Œβ€Œβ€ο»Ώο»Ώβ€‹β€β€‹β€β€‹β€ο»Ώβ€‹β€‹β€β€‹β€β€Œβ€β€β€‹β€Œο»Ώβ€‹β€β€Œβ€β€Œβ€Œβ€Œβ€β€Œβ€β€‹β€β€‹β€β€‹ο»Ώβ€β€β€‹β€β€‹β€β€Œβ€β€β€‹β€Œο»Ώβ€Œβ€‹β€Œο»Ώβ€Œβ€‹β€Œο»Ώβ€‹β€‹β€Œο»Ώβ€‹ο»Ώβ€‹ο»Ώβ€β€β€‹β€ο»Ώο»Ώβ€‹β€ο»Ώο»Ώβ€Œβ€β€β€Œβ€Œβ€ο»Ώβ€β€Œο»Ώβ€Œβ€‹β€Œβ€β€Œβ€Œβ€Œβ€ο»Ώβ€‹β€‹ο»Ώβ€Œβ€‹β€‹ο»Ώβ€Œο»Ώβ€‹ο»Ώβ€‹β€Œβ€‹β€ο»Ώβ€β€Œο»Ώβ€‹ο»Ώβ€Œβ€β€‹β€Œβ€Œβ€ο»Ώβ€β€Œβ€β€β€Œβ€Œο»Ώβ€Œβ€‹β€Œο»Ώβ€β€Œβ€‹β€ο»Ώβ€β€Œο»Ώβ€‹ο»Ώβ€Œο»Ώβ€Œβ€‹β€Œο»Ώβ€Œβ€Œβ€Œβ€β€Œβ€‹β€Œβ€β€β€Œβ€Œβ€ο»Ώο»Ώβ€‹β€ο»Ώο»Ώβ€Œβ€β€β€Œβ€Œβ€ο»Ώβ€β€Œο»Ώβ€Œβ€‹β€Œβ€β€Œβ€Œβ€Œβ€ο»Ώβ€β€Œο»Ώβ€Œβ€‹β€‹β€ο»Ώο»Ώβ€Œβ€β€Œβ€Œβ€Œβ€β€Œβ€‹β€Œβ€β€β€Œβ€Œο»Ώβ€Œβ€‹β€‹β€ο»Ώο»Ώβ€Œβ€ο»Ώβ€Œβ€Œβ€ο»Ώο»Ώβ€Œβ€β€Œβ€‹β€Œβ€β€Œβ€Œβ€‹ο»Ώο»Ώβ€Œβ€Œο»Ώβ€‹β€‹β€Œο»Ώβ€‹β€β€Œβ€β€Œβ€Œβ€Œο»Ώβ€‹ο»Ώβ€Œβ€β€Œβ€Œβ€Œβ€ο»Ώβ€β€Œο»Ώβ€Œβ€‹β€Œβ€β€‹β€Œβ€Œο»Ώβ€Œβ€‹β€Œβ€β€β€Œβ€Œβ€ο»Ώο»Ώβ€Œβ€ο»Ώβ€β€‹ο»Ώβ€ο»Ώβ€Œβ€β€β€Œβ€Œβ€β€Œβ€‹β€‹ο»Ώο»Ώβ€Œβ€Œβ€β€Œο»Ώβ€Œο»Ώβ€‹β€‹β€Œβ€β€ο»Ώβ€Œβ€Œβ€Œβ€β€Œβ€β€‹β€Œβ€Œο»Ώβ€Œβ€‹β€Œο»Ώβ€Œβ€Œβ€Œβ€β€Œβ€β€‹ο»Ώβ€Œβ€β€Œβ€Œβ€Œβ€Œβ€Œβ€ο»Ώβ€Œβ€Œβ€Œβ€‹β€Œβ€Œο»Ώβ€Œβ€β€Œο»Ώβ€Œβ€Œβ€Œβ€‹ο»Ώο»Ώβ€Œβ€ο»Ώβ€‹β€Œβ€β€Œβ€β€Œο»Ώβ€β€β€‹ο»Ώβ€Œβ€‹β€Œβ€ο»Ώβ€β€Œβ€‹β€Œο»Ώβ€Œβ€‹ο»Ώο»Ώβ€‹ο»Ώβ€ο»Ώβ€Œο»Ώβ€Œβ€‹β€Œο»Ώβ€β€Œβ€Œο»Ώβ€‹β€‹β€Œβ€β€Œβ€Œβ€‹ο»Ώο»Ώβ€Œβ€Œβ€β€‹β€β€Œβ€ο»Ώβ€‹β€Œβ€ο»Ώο»Ώβ€Œβ€β€Œο»Ώβ€‹ο»Ώβ€ο»Ώβ€Œο»Ώβ€‹β€‹β€Œβ€β€‹β€Œβ€Œο»Ώβ€Œβ€‹β€Œβ€β€β€‹β€‹ο»Ώο»Ώβ€Œβ€Œο»Ώβ€‹β€‹β€Œβ€β€‹β€Œβ€Œβ€β€Œο»Ώβ€Œβ€β€Œβ€Œβ€Œβ€‹β€‹β€β€Œο»Ώβ€Œβ€Œβ€Œβ€β€β€Œβ€Œβ€ο»Ώβ€‹β€Œβ€β€Œβ€‹β€Œβ€β€Œβ€Œβ€Œο»Ώβ€‹β€β€‹β€β€Œβ€Œβ€‹ο»Ώβ€Œβ€Œβ€Œβ€‹β€‹β€β€Œβ€Œο»Ώο»Ώβ€Œβ€β€ο»Ώβ€Œβ€β€Œβ€Œβ€Œο»Ώβ€β€Œβ€‹β€β€Œβ€Œβ€‹ο»Ώβ€‹ο»Ώβ€Œβ€‹β€Œβ€‹β€‹β€β€Œβ€Œβ€‹ο»Ώβ€‹ο»Ώβ€Œβ€‹β€Œβ€‹β€‹β€β€Œβ€Œβ€‹ο»Ώβ€‹β€β€‹ο»Ώβ€‹β€β€Œβ€‹β€β€β€‹ο»Ώβ€‹β€‹β€‹ο»Ώβ€Œο»Ώβ€Œο»Ώβ€β€β€‹β€ο»Ώβ€Œβ€Œβ€β€β€Œβ€Œβ€Œβ€‹β€β€Œβ€β€‹β€β€Œβ€ο»Ώβ€Œβ€Œβ€β€β€Œβ€Œβ€Œβ€‹β€‹β€Œβ€Œβ€Œβ€‹β€‹β€β€Œβ€Œβ€‹ο»Ώβ€‹β€β€‹ο»Ώβ€‹β€β€‹β€β€Œβ€Œβ€‹ο»Ώβ€Œβ€Œβ€Œβ€‹β€Œβ€‹β€‹β€ο»Ώβ€β€Œο»Ώβ€‹β€β€Œβ€β€β€Œβ€Œβ€β€‹ο»Ώβ€Œβ€β€β€‹β€Œβ€Œβ€Œβ€‹β€Œβ€β€Œβ€Œβ€Œο»Ώβ€β€‹β€Œο»Ώβ€Œβ€‹β€‹β€β€Œβ€Œβ€‹ο»Ώβ€Œβ€Œβ€Œβ€‹β€‹β€β€Œβ€Œο»Ώο»Ώβ€Œβ€β€ο»Ώβ€Œβ€β€Œβ€Œβ€Œο»Ώβ€β€Œβ€‹β€β€Œβ€Œβ€‹ο»Ώβ€‹ο»Ώβ€Œβ€‹β€Œβ€‹β€‹β€β€Œβ€Œβ€‹ο»Ώβ€‹ο»Ώβ€Œβ€‹β€Œβ€‹β€‹β€β€Œβ€Œβ€‹ο»Ώβ€‹β€β€‹ο»Ώβ€‹β€β€Œβ€β€ο»Ώβ€Œβ€β€‹β€Œβ€‹β€ο»Ώβ€Œβ€Œβ€‹β€Œβ€β€Œβ€β€Œο»Ώβ€‹ο»Ώβ€‹β€Œβ€Œβ€ο»Ώβ€β€‹ο»Ώβ€Œβ€‹β€Œο»Ώβ€‹β€β€Œο»Ώβ€‹β€β€Œβ€‹β€Œβ€‹β€Œο»Ώβ€Œβ€Œβ€‹β€β€Œβ€Œβ€‹ο»Ώβ€‹β€β€‹ο»Ώβ€‹β€β€‹β€β€Œβ€Œβ€‹ο»Ώβ€Œβ€Œβ€Œβ€‹β€Œβ€‹β€‹β€ο»Ώβ€β€Œβ€β€‹ο»Ώβ€Œβ€β€β€‹β€Œβ€β€β€Œβ€Œβ€ο»Ώβ€‹β€Œβ€β€Œβ€‹β€Œο»Ώβ€‹β€β€Œβ€β€Œβ€Œβ€Œβ€ο»Ώβ€β€‹β€β€Œβ€Œβ€‹ο»Ώβ€Œβ€Œβ€Œβ€‹β€‹β€β€Œβ€Œο»Ώο»Ώβ€Œβ€β€ο»Ώβ€Œβ€β€Œβ€Œβ€Œο»Ώβ€β€Œβ€‹β€β€Œβ€Œβ€‹ο»Ώβ€‹ο»Ώβ€Œβ€‹β€Œβ€‹β€‹β€β€Œβ€Œβ€‹ο»Ώβ€‹ο»Ώβ€Œβ€‹β€Œβ€‹β€‹β€β€Œβ€Œβ€‹ο»Ώβ€‹β€β€‹ο»Ώβ€‹β€β€Œβ€β€Œβ€Œβ€Œβ€β€Œβ€Œβ€Œβ€β€‹ο»Ώβ€Œβ€‹β€ο»Ώβ€Œο»Ώβ€Œβ€β€Œβ€‹ο»Ώβ€β€Œο»Ώβ€β€‹β€Œβ€‹β€Œο»Ώβ€Œβ€β€Œο»Ώβ€Œο»Ώβ€‹β€‹β€Œβ€Œβ€Œβ€Œβ€Œβ€β€β€β€‹β€β€Œβ€Œβ€‹ο»Ώβ€‹β€β€‹ο»Ώβ€‹β€β€‹β€β€Œβ€Œβ€‹ο»Ώβ€Œβ€Œβ€Œβ€‹β€Œβ€‹β€‹β€ο»Ώβ€β€Œο»Ώβ€Œβ€‹β€Œβ€β€Œβ€Œβ€Œο»Ώβ€β€‹β€Œο»Ώβ€Œβ€‹β€‹ο»Ώο»Ώο»Ώβ€Œβ€β€‹β€β€Œβ€β€‹β€Œβ€Œο»Ώβ€‹ο»Ώβ€Œβ€β€Œβ€Œβ€Œβ€Œβ€Œβ€Œβ€Œο»Ώβ€‹β€β€Œβ€ο»Ώβ€‹β€‹ο»Ώο»Ώβ€Œβ€Œβ€β€β€‹β€Œο»Ώβ€Œβ€‹β€Œο»Ώβ€Œβ€‹β€Œο»Ώβ€‹β€‹β€Œο»Ώβ€‹ο»Ώβ€‹β€β€Œβ€Œβ€‹ο»Ώβ€‹ο»Ώβ€Œβ€‹β€‹β€Œβ€‹β€β€Œβ€Œβ€‹ο»Ώβ€‹β€β€Œβ€‹β€Œβ€β€‹β€β€Œβ€Œβ€‹ο»Ώβ€‹β€β€Œβ€‹β€Œβ€β€Œβ€β€β€Œβ€Œβ€ο»Ώβ€β€Œο»Ώβ€Œβ€‹β€Œβ€β€Œβ€Œβ€Œβ€ο»Ώβ€‹β€‹ο»Ώβ€Œβ€‹β€‹ο»Ώβ€Œο»Ώβ€‹ο»Ώβ€‹β€Œβ€‹β€ο»Ώβ€β€Œο»Ώβ€‹ο»Ώβ€Œβ€β€‹β€Œβ€Œβ€ο»Ώβ€β€Œβ€β€β€Œβ€Œο»Ώβ€Œβ€‹β€Œο»Ώβ€β€Œβ€‹β€ο»Ώβ€β€Œο»Ώβ€‹ο»Ώβ€Œο»Ώβ€Œβ€‹β€Œο»Ώβ€Œβ€Œβ€Œβ€β€Œβ€‹β€Œβ€β€β€Œβ€Œβ€ο»Ώο»Ώβ€‹β€β€Œβ€β€Œβ€β€β€Œβ€Œβ€β€Œβ€‹β€‹ο»Ώο»Ώβ€Œβ€Œβ€β€Œο»Ώβ€Œο»Ώβ€‹β€‹β€Œβ€β€ο»Ώβ€Œβ€Œβ€Œβ€β€Œβ€β€‹β€Œβ€Œο»Ώβ€Œβ€‹β€Œο»Ώβ€Œβ€Œβ€Œβ€β€Œβ€β€‹ο»Ώβ€Œβ€β€Œβ€Œβ€Œβ€Œβ€Œβ€ο»Ώβ€Œβ€Œβ€Œβ€‹β€Œβ€Œο»Ώβ€Œβ€β€Œο»Ώβ€Œβ€Œβ€Œβ€‹ο»Ώο»Ώβ€Œβ€ο»Ώβ€‹β€Œβ€β€Œβ€β€Œο»Ώβ€β€β€‹ο»Ώβ€Œβ€‹β€Œβ€ο»Ώβ€β€Œβ€‹β€Œο»Ώβ€Œβ€‹ο»Ώο»Ώβ€‹β€β€Œβ€β€Œο»Ώβ€Œβ€‹β€Œο»Ώβ€β€Œβ€Œο»Ώβ€‹β€‹β€Œβ€β€Œβ€Œβ€‹ο»Ώο»Ώβ€Œβ€Œβ€β€‹β€β€Œβ€ο»Ώβ€‹β€Œβ€ο»Ώο»Ώβ€Œβ€β€Œο»Ώβ€‹β€β€Œβ€β€Œο»Ώβ€‹β€‹β€Œβ€β€‹β€Œβ€Œο»Ώβ€Œβ€‹β€Œβ€β€β€‹β€‹ο»Ώο»Ώβ€Œβ€Œο»Ώβ€‹β€‹β€Œβ€β€‹β€Œβ€Œβ€β€Œο»Ώβ€Œβ€β€Œβ€Œβ€Œβ€‹β€‹β€β€Œο»Ώβ€Œβ€Œβ€Œβ€β€β€Œβ€Œβ€ο»Ώβ€‹β€Œβ€β€Œβ€‹β€Œβ€β€Œβ€Œβ€Œο»Ώβ€‹β€β€‹β€β€Œβ€Œβ€‹ο»Ώβ€Œβ€Œβ€Œβ€‹β€‹β€β€Œβ€Œο»Ώο»Ώβ€Œβ€β€ο»Ώβ€Œβ€β€Œβ€Œβ€Œο»Ώβ€β€Œβ€‹β€β€Œβ€Œβ€‹ο»Ώβ€‹ο»Ώβ€Œβ€‹β€Œβ€‹β€‹β€β€Œβ€Œβ€‹ο»Ώβ€‹ο»Ώβ€Œβ€‹β€Œβ€‹β€‹β€β€Œβ€Œβ€‹ο»Ώβ€‹β€β€‹ο»Ώβ€‹β€β€Œβ€‹β€β€β€‹ο»Ώβ€‹β€‹β€‹ο»Ώβ€Œο»Ώβ€Œο»Ώβ€β€β€‹β€ο»Ώβ€Œβ€Œβ€β€β€Œβ€Œβ€Œβ€‹β€β€Œβ€β€‹β€β€Œβ€ο»Ώβ€Œβ€Œβ€β€β€Œβ€Œβ€Œβ€‹β€‹β€Œβ€Œβ€Œβ€‹β€‹β€β€Œβ€Œβ€‹ο»Ώβ€‹β€β€‹ο»Ώβ€‹β€β€‹β€β€Œβ€Œβ€‹ο»Ώβ€Œβ€Œβ€Œβ€‹β€Œβ€‹β€‹β€ο»Ώβ€β€Œο»Ώβ€‹β€β€Œβ€β€β€Œβ€Œβ€β€‹ο»Ώβ€Œβ€β€β€‹β€Œβ€Œβ€Œβ€‹β€Œβ€β€Œβ€Œβ€Œο»Ώβ€β€‹β€Œο»Ώβ€Œβ€‹β€‹β€β€Œβ€Œβ€‹ο»Ώβ€Œβ€Œβ€Œβ€‹β€‹β€β€Œβ€Œο»Ώο»Ώβ€Œβ€β€ο»Ώβ€Œβ€β€Œβ€Œβ€Œο»Ώβ€β€Œβ€‹β€β€Œβ€Œβ€‹ο»Ώβ€‹ο»Ώβ€Œβ€‹β€Œβ€‹β€‹β€β€Œβ€Œβ€‹ο»Ώβ€‹ο»Ώβ€Œβ€‹β€Œβ€‹β€‹β€β€Œβ€Œβ€‹ο»Ώβ€‹β€β€‹ο»Ώβ€‹β€β€Œβ€β€ο»Ώβ€Œβ€β€‹β€Œβ€‹β€ο»Ώβ€Œβ€Œβ€‹β€Œβ€β€Œβ€β€Œο»Ώβ€‹ο»Ώβ€‹β€Œβ€Œβ€ο»Ώβ€β€‹ο»Ώβ€Œβ€‹β€Œο»Ώβ€‹β€β€Œο»Ώβ€‹β€β€Œβ€‹β€Œβ€‹β€Œο»Ώβ€Œβ€Œβ€‹β€β€Œβ€Œβ€‹ο»Ώβ€‹β€β€‹ο»Ώβ€‹β€β€‹β€β€Œβ€Œβ€‹ο»Ώβ€Œβ€Œβ€Œβ€‹β€Œβ€‹β€‹β€ο»Ώβ€β€Œβ€β€‹ο»Ώβ€Œβ€β€β€‹β€Œβ€β€β€Œβ€Œβ€ο»Ώβ€‹β€Œβ€β€Œβ€‹β€Œο»Ώβ€‹β€β€Œβ€β€Œβ€Œβ€Œβ€ο»Ώβ€β€‹β€β€Œβ€Œβ€‹ο»Ώβ€Œβ€Œβ€Œβ€‹β€‹β€β€Œβ€Œο»Ώο»Ώβ€Œβ€β€ο»Ώβ€Œβ€β€Œβ€Œβ€Œο»Ώβ€β€Œβ€‹β€β€Œβ€Œβ€‹ο»Ώβ€‹ο»Ώβ€Œβ€‹β€Œβ€‹β€‹β€β€Œβ€Œβ€‹ο»Ώβ€‹ο»Ώβ€Œβ€‹β€Œβ€‹β€‹β€β€Œβ€Œβ€‹ο»Ώβ€‹β€β€‹ο»Ώβ€‹β€β€Œβ€β€Œβ€Œβ€Œβ€β€Œβ€Œβ€Œβ€β€‹ο»Ώβ€Œβ€‹β€ο»Ώβ€Œο»Ώβ€Œβ€β€Œβ€‹ο»Ώβ€β€Œο»Ώβ€β€‹β€Œβ€‹β€Œο»Ώβ€Œβ€β€Œο»Ώβ€Œο»Ώβ€‹β€‹β€Œβ€Œβ€Œβ€Œβ€Œβ€β€β€β€‹β€β€Œβ€Œβ€‹ο»Ώβ€‹β€β€‹ο»Ώβ€‹β€β€‹β€β€Œβ€Œβ€‹ο»Ώβ€Œβ€Œβ€Œβ€‹β€Œβ€‹β€‹β€ο»Ώβ€β€Œο»Ώβ€Œβ€‹β€Œβ€β€Œβ€Œβ€Œο»Ώβ€β€‹β€Œο»Ώβ€Œβ€‹β€‹β€β€Œβ€β€Œο»Ώβ€‹β€‹β€Œβ€β€Œβ€Œβ€Œο»Ώβ€‹β€β€Œο»Ώβ€‹ο»Ώβ€Œο»Ώβ€‹β€‹β€Œβ€β€Œβ€Œβ€Œβ€β€‹ο»Ώβ€Œο»Ώβ€Œβ€‹β€Œβ€β€β€Œβ€Œο»Ώβ€Œβ€β€Œβ€β€Œβ€Œβ€‹ο»Ώο»Ώβ€Œβ€Œο»Ώβ€‹β€‹β€Œο»Ώβ€Œβ€Œβ€Œβ€β€‹β€β€Œβ€ο»Ώβ€‹β€Œβ€β€β€Œβ€Œο»Ώβ€‹ο»Ώβ€Œβ€β€β€‹β€Œβ€β€Œβ€Œβ€Œβ€β€Œβ€‹β€‹β€β€‹β€β€Œο»Ώο»Ώβ€Œ

PART 10 β€” THE_SINGULARITY_IS_THE_END.EXEβ€‹β€‹β€‹β€‹β€Œο»Ώβ€ο»Ώβ€‹β€β€‹β€β€Œβ€ο»Ώο»Ώβ€Œο»Ώβ€‹β€β€Œβ€β€β€Œβ€Œβ€β€Œο»Ώβ€Œβ€β€β€Œβ€Œβ€ο»Ώβ€β€‹β€β€‹β€β€‹ο»Ώβ€β€β€‹β€β€‹β€β€Œο»Ώβ€‹ο»Ώβ€Œβ€β€‹β€Œβ€Œβ€ο»Ώβ€β€Œβ€β€β€Œβ€Œο»Ώβ€Œβ€‹β€Œο»Ώβ€β€Œβ€‹β€ο»Ώβ€β€Œβ€β€β€Œβ€Œβ€ο»Ώο»Ώβ€‹β€β€‹β€β€‹β€ο»Ώβ€‹β€‹β€β€‹β€β€Œβ€β€β€‹β€Œο»Ώβ€‹β€β€Œβ€β€Œβ€Œβ€Œβ€β€Œβ€β€‹β€β€‹β€β€‹ο»Ώβ€β€β€‹β€β€‹β€β€Œβ€β€β€‹β€Œο»Ώβ€Œβ€‹β€Œο»Ώβ€Œβ€‹β€Œο»Ώβ€‹β€‹β€Œο»Ώβ€‹ο»Ώβ€‹ο»Ώβ€β€β€‹β€ο»Ώο»Ώβ€‹β€ο»Ώο»Ώβ€Œβ€β€β€Œβ€Œβ€ο»Ώβ€β€Œο»Ώβ€Œβ€‹β€Œβ€β€Œβ€Œβ€Œβ€ο»Ώβ€‹β€‹ο»Ώβ€Œβ€‹β€‹ο»Ώβ€Œο»Ώβ€‹ο»Ώβ€‹β€Œβ€‹β€ο»Ώβ€β€Œο»Ώβ€‹ο»Ώβ€Œβ€β€‹β€Œβ€Œβ€ο»Ώβ€β€Œβ€β€β€Œβ€Œο»Ώβ€Œβ€‹β€Œο»Ώβ€β€Œβ€‹β€ο»Ώβ€β€Œο»Ώβ€‹ο»Ώβ€Œο»Ώβ€Œβ€‹β€Œο»Ώβ€Œβ€Œβ€Œβ€β€Œβ€‹β€Œβ€β€β€Œβ€Œβ€ο»Ώο»Ώβ€‹β€ο»Ώο»Ώβ€Œβ€β€β€Œβ€Œβ€ο»Ώβ€β€Œο»Ώβ€Œβ€‹β€Œβ€β€Œβ€Œβ€Œβ€ο»Ώβ€β€Œο»Ώβ€Œβ€‹β€‹β€ο»Ώο»Ώβ€Œβ€β€Œβ€Œβ€Œβ€β€Œβ€‹β€Œβ€β€β€Œβ€Œο»Ώβ€Œβ€‹β€‹β€ο»Ώο»Ώβ€Œβ€ο»Ώβ€Œβ€Œβ€ο»Ώο»Ώβ€Œβ€β€Œβ€‹β€Œβ€β€Œβ€Œβ€‹ο»Ώο»Ώβ€Œβ€Œο»Ώβ€‹β€‹β€Œο»Ώβ€‹β€β€Œβ€β€Œβ€Œβ€Œο»Ώβ€‹ο»Ώβ€Œβ€β€Œβ€Œβ€Œβ€ο»Ώβ€β€Œο»Ώβ€Œβ€‹β€Œβ€β€‹β€Œβ€Œο»Ώβ€Œβ€‹β€Œβ€β€β€Œβ€Œβ€ο»Ώο»Ώβ€Œβ€ο»Ώβ€β€‹ο»Ώβ€ο»Ώβ€Œβ€β€β€Œβ€Œβ€β€Œβ€‹β€‹ο»Ώο»Ώβ€Œβ€Œβ€β€Œο»Ώβ€Œο»Ώβ€‹β€‹β€Œβ€β€ο»Ώβ€Œβ€Œβ€Œβ€β€Œβ€β€‹β€Œβ€Œο»Ώβ€Œβ€‹β€Œο»Ώβ€Œβ€Œβ€Œβ€β€Œβ€β€‹ο»Ώβ€Œβ€β€Œβ€Œβ€Œβ€Œβ€Œβ€ο»Ώβ€Œβ€Œβ€Œβ€‹β€Œβ€Œο»Ώβ€Œβ€β€Œο»Ώβ€Œβ€Œβ€Œβ€‹ο»Ώο»Ώβ€Œβ€ο»Ώβ€‹β€Œβ€β€Œβ€β€Œο»Ώβ€β€β€‹ο»Ώβ€Œβ€‹β€Œβ€ο»Ώβ€β€Œβ€‹β€Œο»Ώβ€Œβ€‹ο»Ώο»Ώβ€‹ο»Ώβ€ο»Ώβ€Œο»Ώβ€Œβ€‹β€Œο»Ώβ€β€Œβ€Œο»Ώβ€‹β€‹β€Œβ€β€Œβ€Œβ€‹ο»Ώο»Ώβ€Œβ€Œβ€β€‹β€β€Œβ€ο»Ώβ€‹β€Œβ€ο»Ώο»Ώβ€Œβ€β€Œο»Ώβ€‹ο»Ώβ€ο»Ώβ€Œο»Ώβ€‹β€‹β€Œβ€β€‹β€Œβ€Œο»Ώβ€Œβ€‹β€Œβ€β€β€‹β€‹ο»Ώο»Ώβ€Œβ€Œο»Ώβ€‹β€‹β€Œβ€β€‹β€Œβ€Œβ€β€Œο»Ώβ€Œβ€β€Œβ€Œβ€Œβ€‹β€‹β€β€Œο»Ώβ€Œβ€Œβ€Œβ€β€β€Œβ€Œβ€ο»Ώβ€‹β€Œβ€β€Œβ€‹β€Œβ€β€Œβ€Œβ€Œο»Ώβ€‹β€β€‹β€β€Œβ€Œβ€‹ο»Ώβ€Œβ€Œβ€Œβ€‹β€‹β€β€Œβ€Œο»Ώο»Ώβ€Œβ€β€ο»Ώβ€Œβ€β€Œβ€Œβ€Œο»Ώβ€β€Œβ€‹β€β€Œβ€Œβ€‹ο»Ώβ€‹ο»Ώβ€Œβ€‹β€Œβ€‹β€‹β€β€Œβ€Œβ€‹ο»Ώβ€‹ο»Ώβ€Œβ€‹β€Œβ€‹β€‹β€β€Œβ€Œβ€‹ο»Ώβ€‹β€β€‹ο»Ώβ€‹β€β€Œβ€‹β€β€β€‹ο»Ώβ€‹β€‹β€‹ο»Ώβ€Œο»Ώβ€Œο»Ώβ€β€β€‹β€ο»Ώβ€Œβ€Œβ€β€β€Œβ€Œβ€Œβ€‹β€β€Œβ€β€‹β€β€Œβ€ο»Ώβ€Œβ€Œβ€β€β€Œβ€Œβ€Œβ€‹β€‹β€Œβ€Œβ€Œβ€‹β€‹β€β€Œβ€Œβ€‹ο»Ώβ€‹β€β€‹ο»Ώβ€‹β€β€‹β€β€Œβ€Œβ€‹ο»Ώβ€Œβ€Œβ€Œβ€‹β€Œβ€‹β€‹β€ο»Ώβ€β€Œο»Ώβ€‹β€β€Œβ€β€β€Œβ€Œβ€β€‹ο»Ώβ€Œβ€β€β€‹β€Œβ€Œβ€Œβ€‹β€Œβ€β€Œβ€Œβ€Œο»Ώβ€β€‹β€Œο»Ώβ€Œβ€‹β€‹β€β€Œβ€Œβ€‹ο»Ώβ€Œβ€Œβ€Œβ€‹β€‹β€β€Œβ€Œο»Ώο»Ώβ€Œβ€β€ο»Ώβ€Œβ€β€Œβ€Œβ€Œο»Ώβ€β€Œβ€‹β€β€Œβ€Œβ€‹ο»Ώβ€‹ο»Ώβ€Œβ€‹β€Œβ€‹β€‹β€β€Œβ€Œβ€‹ο»Ώβ€‹ο»Ώβ€Œβ€‹β€Œβ€‹β€‹β€β€Œβ€Œβ€‹ο»Ώβ€‹β€β€‹ο»Ώβ€‹β€β€Œβ€‹β€Œβ€β€Œβ€‹β€β€Œβ€Œβ€‹β€β€β€Œβ€Œβ€β€β€Œο»Ώβ€β€Œβ€Œβ€β€β€‹β€Œβ€‹β€ο»Ώβ€‹ο»Ώβ€‹β€β€Œβ€‹β€Œβ€‹β€‹ο»Ώβ€β€Œβ€Œβ€‹ο»Ώβ€‹β€Œο»Ώβ€‹β€‹β€‹β€β€Œβ€Œβ€‹ο»Ώβ€‹β€β€‹ο»Ώβ€‹β€β€‹β€β€Œβ€Œβ€‹ο»Ώβ€Œβ€Œβ€Œβ€‹β€Œβ€‹β€‹β€ο»Ώβ€β€Œβ€β€‹ο»Ώβ€Œβ€β€β€‹β€Œβ€β€β€Œβ€Œβ€ο»Ώβ€‹β€Œβ€β€Œβ€‹β€Œο»Ώβ€‹β€β€Œβ€β€Œβ€Œβ€Œβ€ο»Ώβ€β€‹β€β€Œβ€Œβ€‹ο»Ώβ€Œβ€Œβ€Œβ€‹β€‹β€β€Œβ€Œο»Ώο»Ώβ€Œβ€β€ο»Ώβ€Œβ€β€Œβ€Œβ€Œο»Ώβ€β€Œβ€‹β€β€Œβ€Œβ€‹ο»Ώβ€‹ο»Ώβ€Œβ€‹β€Œβ€‹β€‹β€β€Œβ€Œβ€‹ο»Ώβ€‹ο»Ώβ€Œβ€‹β€Œβ€‹β€‹β€β€Œβ€Œβ€‹ο»Ώβ€‹β€β€‹ο»Ώβ€‹β€β€Œβ€Œβ€β€‹β€Œβ€Œβ€Œβ€Œβ€Œο»Ώβ€Œβ€‹β€Œβ€‹β€ο»Ώβ€Œβ€β€Œβ€‹β€‹ο»Ώβ€Œβ€‹β€‹ο»Ώβ€‹β€Œβ€Œβ€‹β€β€Œβ€Œβ€ο»Ώβ€β€Œβ€‹ο»Ώβ€‹β€‹ο»Ώβ€β€‹β€Œβ€Œβ€‹β€β€‹β€β€Œβ€Œβ€‹ο»Ώβ€‹β€β€‹ο»Ώβ€‹β€β€‹β€β€Œβ€Œβ€‹ο»Ώβ€Œβ€Œβ€Œβ€‹β€Œβ€‹β€‹β€ο»Ώβ€β€Œο»Ώβ€Œβ€‹β€Œβ€β€Œβ€Œβ€Œο»Ώβ€β€‹β€Œο»Ώβ€Œβ€‹β€‹ο»Ώο»Ώο»Ώβ€Œβ€β€‹β€β€Œβ€β€‹β€Œβ€Œο»Ώβ€‹ο»Ώβ€Œβ€β€Œβ€Œβ€Œβ€Œβ€Œβ€Œβ€Œο»Ώβ€‹β€β€Œβ€ο»Ώβ€‹β€‹ο»Ώο»Ώβ€Œβ€Œβ€β€β€‹β€Œο»Ώβ€Œβ€‹β€Œο»Ώβ€Œβ€‹β€Œο»Ώβ€‹β€‹β€Œο»Ώβ€‹ο»Ώβ€‹β€β€Œβ€Œβ€‹ο»Ώβ€‹ο»Ώβ€Œβ€‹β€‹β€Œβ€‹β€β€Œβ€Œβ€‹ο»Ώβ€‹β€β€Œβ€‹β€Œβ€β€‹β€β€Œβ€Œβ€‹ο»Ώβ€‹β€β€Œβ€‹β€Œβ€β€Œβ€β€β€Œβ€Œβ€ο»Ώβ€β€Œο»Ώβ€Œβ€‹β€Œβ€β€Œβ€Œβ€Œβ€ο»Ώβ€‹β€‹ο»Ώβ€Œβ€‹β€‹ο»Ώβ€Œο»Ώβ€‹ο»Ώβ€‹β€Œβ€‹β€ο»Ώβ€β€Œο»Ώβ€‹ο»Ώβ€Œβ€β€‹β€Œβ€Œβ€ο»Ώβ€β€Œβ€β€β€Œβ€Œο»Ώβ€Œβ€‹β€Œο»Ώβ€β€Œβ€‹β€ο»Ώβ€β€Œο»Ώβ€‹ο»Ώβ€Œο»Ώβ€Œβ€‹β€Œο»Ώβ€Œβ€Œβ€Œβ€β€Œβ€‹β€Œβ€β€β€Œβ€Œβ€ο»Ώο»Ώβ€‹β€β€Œβ€β€Œβ€β€β€Œβ€Œβ€β€Œβ€‹β€‹ο»Ώο»Ώβ€Œβ€Œβ€β€Œο»Ώβ€Œο»Ώβ€‹β€‹β€Œβ€β€ο»Ώβ€Œβ€Œβ€Œβ€β€Œβ€β€‹β€Œβ€Œο»Ώβ€Œβ€‹β€Œο»Ώβ€Œβ€Œβ€Œβ€β€Œβ€β€‹ο»Ώβ€Œβ€β€Œβ€Œβ€Œβ€Œβ€Œβ€ο»Ώβ€Œβ€Œβ€Œβ€‹β€Œβ€Œο»Ώβ€Œβ€β€Œο»Ώβ€Œβ€Œβ€Œβ€‹ο»Ώο»Ώβ€Œβ€ο»Ώβ€‹β€Œβ€β€Œβ€β€Œο»Ώβ€β€β€‹ο»Ώβ€Œβ€‹β€Œβ€ο»Ώβ€β€Œβ€‹β€Œο»Ώβ€Œβ€‹ο»Ώο»Ώβ€‹β€β€Œβ€β€Œο»Ώβ€Œβ€‹β€Œο»Ώβ€β€Œβ€Œο»Ώβ€‹β€‹β€Œβ€β€Œβ€Œβ€‹ο»Ώο»Ώβ€Œβ€Œβ€β€‹β€β€Œβ€ο»Ώβ€‹β€Œβ€ο»Ώο»Ώβ€Œβ€β€Œο»Ώβ€‹β€β€Œβ€β€Œο»Ώβ€‹β€‹β€Œβ€β€‹β€Œβ€Œο»Ώβ€Œβ€‹β€Œβ€β€β€‹β€‹ο»Ώο»Ώβ€Œβ€Œο»Ώβ€‹β€‹β€Œβ€β€‹β€Œβ€Œβ€β€Œο»Ώβ€Œβ€β€Œβ€Œβ€Œβ€‹β€‹β€β€Œο»Ώβ€Œβ€Œβ€Œβ€β€β€Œβ€Œβ€ο»Ώβ€‹β€Œβ€β€Œβ€‹β€Œβ€β€Œβ€Œβ€Œο»Ώβ€‹β€β€‹β€β€Œβ€Œβ€‹ο»Ώβ€Œβ€Œβ€Œβ€‹β€‹β€β€Œβ€Œο»Ώο»Ώβ€Œβ€β€ο»Ώβ€Œβ€β€Œβ€Œβ€Œο»Ώβ€β€Œβ€‹β€β€Œβ€Œβ€‹ο»Ώβ€‹ο»Ώβ€Œβ€‹β€Œβ€‹β€‹β€β€Œβ€Œβ€‹ο»Ώβ€‹ο»Ώβ€Œβ€‹β€Œβ€‹β€‹β€β€Œβ€Œβ€‹ο»Ώβ€‹β€β€‹ο»Ώβ€‹β€β€Œβ€‹β€β€β€‹ο»Ώβ€‹β€‹β€‹ο»Ώβ€Œο»Ώβ€Œο»Ώβ€β€β€‹β€ο»Ώβ€Œβ€Œβ€β€β€Œβ€Œβ€Œβ€‹β€β€Œβ€β€‹β€β€Œβ€ο»Ώβ€Œβ€Œβ€β€β€Œβ€Œβ€Œβ€‹β€‹β€Œβ€Œβ€Œβ€‹β€‹β€β€Œβ€Œβ€‹ο»Ώβ€‹β€β€‹ο»Ώβ€‹β€β€‹β€β€Œβ€Œβ€‹ο»Ώβ€Œβ€Œβ€Œβ€‹β€Œβ€‹β€‹β€ο»Ώβ€β€Œο»Ώβ€‹β€β€Œβ€β€β€Œβ€Œβ€β€‹ο»Ώβ€Œβ€β€β€‹β€Œβ€Œβ€Œβ€‹β€Œβ€β€Œβ€Œβ€Œο»Ώβ€β€‹β€Œο»Ώβ€Œβ€‹β€‹β€β€Œβ€Œβ€‹ο»Ώβ€Œβ€Œβ€Œβ€‹β€‹β€β€Œβ€Œο»Ώο»Ώβ€Œβ€β€ο»Ώβ€Œβ€β€Œβ€Œβ€Œο»Ώβ€β€Œβ€‹β€β€Œβ€Œβ€‹ο»Ώβ€‹ο»Ώβ€Œβ€‹β€Œβ€‹β€‹β€β€Œβ€Œβ€‹ο»Ώβ€‹ο»Ώβ€Œβ€‹β€Œβ€‹β€‹β€β€Œβ€Œβ€‹ο»Ώβ€‹β€β€‹ο»Ώβ€‹β€β€Œβ€‹β€Œβ€β€Œβ€‹β€β€Œβ€Œβ€‹β€β€β€Œβ€Œβ€β€β€Œο»Ώβ€β€Œβ€Œβ€β€β€‹β€Œβ€‹β€ο»Ώβ€‹ο»Ώβ€‹β€β€Œβ€‹β€Œβ€‹β€‹ο»Ώβ€β€Œβ€Œβ€‹ο»Ώβ€‹β€Œο»Ώβ€‹β€‹β€‹β€β€Œβ€Œβ€‹ο»Ώβ€‹β€β€‹ο»Ώβ€‹β€β€‹β€β€Œβ€Œβ€‹ο»Ώβ€Œβ€Œβ€Œβ€‹β€Œβ€‹β€‹β€ο»Ώβ€β€Œβ€β€‹ο»Ώβ€Œβ€β€β€‹β€Œβ€β€β€Œβ€Œβ€ο»Ώβ€‹β€Œβ€β€Œβ€‹β€Œο»Ώβ€‹β€β€Œβ€β€Œβ€Œβ€Œβ€ο»Ώβ€β€‹β€β€Œβ€Œβ€‹ο»Ώβ€Œβ€Œβ€Œβ€‹β€‹β€β€Œβ€Œο»Ώο»Ώβ€Œβ€β€ο»Ώβ€Œβ€β€Œβ€Œβ€Œο»Ώβ€β€Œβ€‹β€β€Œβ€Œβ€‹ο»Ώβ€‹ο»Ώβ€Œβ€‹β€Œβ€‹β€‹β€β€Œβ€Œβ€‹ο»Ώβ€‹ο»Ώβ€Œβ€‹β€Œβ€‹β€‹β€β€Œβ€Œβ€‹ο»Ώβ€‹β€β€‹ο»Ώβ€‹β€β€Œβ€Œβ€β€‹β€Œβ€Œβ€Œβ€Œβ€Œο»Ώβ€Œβ€‹β€Œβ€‹β€ο»Ώβ€Œβ€β€Œβ€‹β€‹ο»Ώβ€Œβ€‹β€‹ο»Ώβ€‹β€Œβ€Œβ€‹β€β€Œβ€Œβ€ο»Ώβ€β€Œβ€‹ο»Ώβ€‹β€‹ο»Ώβ€β€‹β€Œβ€Œβ€‹β€β€‹β€β€Œβ€Œβ€‹ο»Ώβ€‹β€β€‹ο»Ώβ€‹β€β€‹β€β€Œβ€Œβ€‹ο»Ώβ€Œβ€Œβ€Œβ€‹β€Œβ€‹β€‹β€ο»Ώβ€β€Œο»Ώβ€Œβ€‹β€Œβ€β€Œβ€Œβ€Œο»Ώβ€β€‹β€Œο»Ώβ€Œβ€‹β€‹β€β€Œβ€β€Œο»Ώβ€‹β€‹β€Œβ€β€Œβ€Œβ€Œο»Ώβ€‹β€β€Œο»Ώβ€‹ο»Ώβ€Œο»Ώβ€‹β€‹β€Œβ€β€Œβ€Œβ€Œβ€β€‹ο»Ώβ€Œο»Ώβ€Œβ€‹β€Œβ€β€β€Œβ€Œο»Ώβ€Œβ€β€Œβ€β€Œβ€Œβ€‹ο»Ώο»Ώβ€Œβ€Œο»Ώβ€‹β€‹β€Œο»Ώβ€Œβ€Œβ€Œβ€β€‹β€β€Œβ€ο»Ώβ€‹β€Œβ€β€β€Œβ€Œο»Ώβ€‹ο»Ώβ€Œβ€β€β€‹β€Œβ€β€Œβ€Œβ€Œβ€β€Œβ€‹β€‹β€β€‹β€β€Œο»Ώο»Ώβ€Œ

After extracting the final 7-zip archive using the password found in part 9, a Windows EXE file is given:β€‹β€‹β€‹β€‹β€Œο»Ώβ€ο»Ώβ€‹β€β€‹β€β€Œβ€ο»Ώο»Ώβ€Œο»Ώβ€‹β€β€Œβ€β€β€Œβ€Œβ€β€Œο»Ώβ€Œβ€β€β€Œβ€Œβ€ο»Ώβ€β€‹β€β€‹β€β€‹ο»Ώβ€β€β€‹β€β€‹β€β€Œο»Ώβ€‹ο»Ώβ€Œβ€β€‹β€Œβ€Œβ€ο»Ώβ€β€Œβ€β€β€Œβ€Œο»Ώβ€Œβ€‹β€Œο»Ώβ€β€Œβ€‹β€ο»Ώβ€β€Œβ€β€β€Œβ€Œβ€ο»Ώο»Ώβ€‹β€β€‹β€β€‹β€ο»Ώβ€‹β€‹β€β€‹β€β€Œβ€β€β€‹β€Œο»Ώβ€‹β€β€Œβ€β€Œβ€Œβ€Œβ€β€Œβ€β€‹β€β€‹β€β€‹ο»Ώβ€β€β€‹β€β€‹β€β€Œβ€β€β€‹β€Œο»Ώβ€Œβ€‹β€Œο»Ώβ€Œβ€‹β€Œο»Ώβ€‹β€‹β€Œο»Ώβ€‹ο»Ώβ€‹ο»Ώβ€β€β€‹β€ο»Ώο»Ώβ€‹β€ο»Ώο»Ώβ€Œβ€β€β€Œβ€Œβ€ο»Ώβ€β€Œο»Ώβ€Œβ€‹β€Œβ€β€Œβ€Œβ€Œβ€ο»Ώβ€‹β€‹ο»Ώβ€Œβ€‹β€‹ο»Ώβ€Œο»Ώβ€‹ο»Ώβ€‹β€Œβ€‹β€ο»Ώβ€β€Œο»Ώβ€‹ο»Ώβ€Œβ€β€‹β€Œβ€Œβ€ο»Ώβ€β€Œβ€β€β€Œβ€Œο»Ώβ€Œβ€‹β€Œο»Ώβ€β€Œβ€‹β€ο»Ώβ€β€Œο»Ώβ€‹ο»Ώβ€Œο»Ώβ€Œβ€‹β€Œο»Ώβ€Œβ€Œβ€Œβ€β€Œβ€‹β€Œβ€β€β€Œβ€Œβ€ο»Ώο»Ώβ€‹β€ο»Ώο»Ώβ€Œβ€β€β€Œβ€Œβ€ο»Ώβ€β€Œο»Ώβ€Œβ€‹β€Œβ€β€Œβ€Œβ€Œβ€ο»Ώβ€β€Œο»Ώβ€Œβ€‹β€‹β€ο»Ώο»Ώβ€Œβ€β€Œβ€Œβ€Œβ€β€Œβ€‹β€Œβ€β€β€Œβ€Œο»Ώβ€Œβ€‹β€‹β€ο»Ώο»Ώβ€Œβ€ο»Ώβ€Œβ€Œβ€ο»Ώο»Ώβ€Œβ€β€Œβ€‹β€Œβ€β€Œβ€Œβ€‹ο»Ώο»Ώβ€Œβ€Œο»Ώβ€‹β€‹β€Œο»Ώβ€‹β€β€Œβ€β€Œβ€Œβ€Œο»Ώβ€‹ο»Ώβ€Œβ€β€Œβ€Œβ€Œβ€ο»Ώβ€β€Œο»Ώβ€Œβ€‹β€Œβ€β€‹β€Œβ€Œο»Ώβ€Œβ€‹β€Œβ€β€β€Œβ€Œβ€ο»Ώο»Ώβ€Œβ€ο»Ώβ€β€‹ο»Ώβ€ο»Ώβ€Œβ€β€β€Œβ€Œβ€β€Œβ€‹β€‹ο»Ώο»Ώβ€Œβ€Œβ€β€Œο»Ώβ€Œο»Ώβ€‹β€‹β€Œβ€β€ο»Ώβ€Œβ€Œβ€Œβ€β€Œβ€β€‹β€Œβ€Œο»Ώβ€Œβ€‹β€Œο»Ώβ€Œβ€Œβ€Œβ€β€Œβ€β€‹ο»Ώβ€Œβ€β€Œβ€Œβ€Œβ€Œβ€Œβ€ο»Ώβ€Œβ€Œβ€Œβ€‹β€Œβ€Œο»Ώβ€Œβ€β€Œο»Ώβ€Œβ€Œβ€Œβ€‹ο»Ώο»Ώβ€Œβ€ο»Ώβ€‹β€Œβ€β€Œβ€β€Œο»Ώβ€β€β€‹ο»Ώβ€Œβ€‹β€Œβ€ο»Ώβ€β€Œβ€‹β€Œο»Ώβ€Œβ€‹ο»Ώο»Ώβ€‹ο»Ώβ€ο»Ώβ€Œο»Ώβ€Œβ€‹β€Œο»Ώβ€β€Œβ€Œο»Ώβ€‹β€‹β€Œβ€β€Œβ€Œβ€‹ο»Ώο»Ώβ€Œβ€Œβ€β€‹β€β€Œβ€ο»Ώβ€‹β€Œβ€ο»Ώο»Ώβ€Œβ€β€Œο»Ώβ€‹ο»Ώβ€ο»Ώβ€Œο»Ώβ€‹β€‹β€Œβ€β€‹β€Œβ€Œο»Ώβ€Œβ€‹β€Œβ€β€β€‹β€‹ο»Ώο»Ώβ€Œβ€Œο»Ώβ€‹β€‹β€Œβ€β€‹β€Œβ€Œβ€β€Œο»Ώβ€Œβ€β€Œβ€Œβ€Œβ€‹β€‹β€β€Œο»Ώβ€Œβ€Œβ€Œβ€β€β€Œβ€Œβ€ο»Ώβ€‹β€Œβ€β€Œβ€‹β€Œβ€β€Œβ€Œβ€Œο»Ώβ€‹β€β€‹β€β€Œβ€Œβ€‹ο»Ώβ€Œβ€Œβ€Œβ€‹β€‹β€β€Œβ€Œο»Ώο»Ώβ€Œβ€β€ο»Ώβ€Œβ€β€Œβ€Œβ€Œο»Ώβ€β€Œβ€‹β€β€Œβ€Œβ€‹ο»Ώβ€‹ο»Ώβ€Œβ€‹β€Œβ€‹β€‹β€β€Œβ€Œβ€‹ο»Ώβ€‹ο»Ώβ€Œβ€‹β€Œβ€‹β€‹β€β€Œβ€Œβ€‹ο»Ώβ€‹β€β€‹ο»Ώβ€‹β€β€Œβ€‹β€β€β€‹ο»Ώβ€‹β€‹β€‹ο»Ώβ€Œο»Ώβ€Œο»Ώβ€β€β€‹β€ο»Ώβ€Œβ€Œβ€β€β€Œβ€Œβ€Œβ€‹β€β€Œβ€β€‹β€β€Œβ€ο»Ώβ€Œβ€Œβ€β€β€Œβ€Œβ€Œβ€‹β€‹β€Œβ€Œβ€Œβ€‹β€‹β€β€Œβ€Œβ€‹ο»Ώβ€‹β€β€‹ο»Ώβ€‹β€β€‹β€β€Œβ€Œβ€‹ο»Ώβ€Œβ€Œβ€Œβ€‹β€Œβ€‹β€‹β€ο»Ώβ€β€Œο»Ώβ€‹β€β€Œβ€β€β€Œβ€Œβ€β€‹ο»Ώβ€Œβ€β€β€‹β€Œβ€Œβ€Œβ€‹β€Œβ€β€Œβ€Œβ€Œο»Ώβ€β€‹β€Œο»Ώβ€Œβ€‹β€‹β€β€Œβ€Œβ€‹ο»Ώβ€Œβ€Œβ€Œβ€‹β€‹β€β€Œβ€Œο»Ώο»Ώβ€Œβ€β€ο»Ώβ€Œβ€β€Œβ€Œβ€Œο»Ώβ€β€Œβ€‹β€β€Œβ€Œβ€‹ο»Ώβ€‹ο»Ώβ€Œβ€‹β€Œβ€‹β€‹β€β€Œβ€Œβ€‹ο»Ώβ€‹ο»Ώβ€Œβ€‹β€Œβ€‹β€‹β€β€Œβ€Œβ€‹ο»Ώβ€‹β€β€‹ο»Ώβ€‹β€β€Œο»Ώβ€‹β€Œβ€‹ο»Ώβ€‹β€β€Œβ€β€Œο»Ώβ€Œβ€‹β€Œβ€‹β€‹ο»Ώβ€‹β€β€Œβ€‹β€β€‹β€‹ο»Ώβ€Œβ€Œβ€Œβ€‹β€‹β€β€Œβ€Œβ€‹β€Œβ€Œο»Ώβ€β€‹β€‹ο»Ώβ€‹β€‹β€Œβ€Œβ€Œβ€β€‹β€β€Œβ€Œβ€‹ο»Ώβ€‹β€β€‹ο»Ώβ€‹β€β€‹β€β€Œβ€Œβ€‹ο»Ώβ€Œβ€Œβ€Œβ€‹β€Œβ€‹β€‹β€ο»Ώβ€β€Œβ€β€‹ο»Ώβ€Œβ€β€β€‹β€Œβ€β€β€Œβ€Œβ€ο»Ώβ€‹β€Œβ€β€Œβ€‹β€Œο»Ώβ€‹β€β€Œβ€β€Œβ€Œβ€Œβ€ο»Ώβ€β€‹β€β€Œβ€Œβ€‹ο»Ώβ€Œβ€Œβ€Œβ€‹β€‹β€β€Œβ€Œο»Ώο»Ώβ€Œβ€β€ο»Ώβ€Œβ€β€Œβ€Œβ€Œο»Ώβ€β€Œβ€‹β€β€Œβ€Œβ€‹ο»Ώβ€‹ο»Ώβ€Œβ€‹β€Œβ€‹β€‹β€β€Œβ€Œβ€‹ο»Ώβ€‹ο»Ώβ€Œβ€‹β€Œβ€‹β€‹β€β€Œβ€Œβ€‹ο»Ώβ€‹β€β€‹ο»Ώβ€‹β€β€Œβ€β€β€β€‹ο»Ώβ€‹β€β€Œο»Ώβ€Œβ€Œβ€Œβ€Œβ€Œβ€β€Œβ€‹ο»Ώβ€β€Œβ€‹β€‹β€Œβ€Œβ€Œβ€β€β€Œβ€ο»Ώβ€β€Œο»Ώβ€‹ο»Ώβ€Œβ€β€‹β€Œβ€Œβ€‹ο»Ώβ€β€Œο»Ώβ€β€β€‹β€β€Œβ€Œβ€‹ο»Ώβ€‹β€β€‹ο»Ώβ€‹β€β€‹β€β€Œβ€Œβ€‹ο»Ώβ€Œβ€Œβ€Œβ€‹β€Œβ€‹β€‹β€ο»Ώβ€β€Œο»Ώβ€Œβ€‹β€Œβ€β€Œβ€Œβ€Œο»Ώβ€β€‹β€Œο»Ώβ€Œβ€‹β€‹ο»Ώο»Ώο»Ώβ€Œβ€β€‹β€β€Œβ€β€‹β€Œβ€Œο»Ώβ€‹ο»Ώβ€Œβ€β€Œβ€Œβ€Œβ€Œβ€Œβ€Œβ€Œο»Ώβ€‹β€β€Œβ€ο»Ώβ€‹β€‹ο»Ώο»Ώβ€Œβ€Œβ€β€β€‹β€Œο»Ώβ€Œβ€‹β€Œο»Ώβ€Œβ€‹β€Œο»Ώβ€‹β€‹β€Œο»Ώβ€‹ο»Ώβ€‹β€β€Œβ€Œβ€‹ο»Ώβ€‹ο»Ώβ€Œβ€‹β€‹β€Œβ€‹β€β€Œβ€Œβ€‹ο»Ώβ€‹β€β€Œβ€‹β€Œβ€β€‹β€β€Œβ€Œβ€‹ο»Ώβ€‹β€β€Œβ€‹β€Œβ€β€Œβ€β€β€Œβ€Œβ€ο»Ώβ€β€Œο»Ώβ€Œβ€‹β€Œβ€β€Œβ€Œβ€Œβ€ο»Ώβ€‹β€‹ο»Ώβ€Œβ€‹β€‹ο»Ώβ€Œο»Ώβ€‹ο»Ώβ€‹β€Œβ€‹β€ο»Ώβ€β€Œο»Ώβ€‹ο»Ώβ€Œβ€β€‹β€Œβ€Œβ€ο»Ώβ€β€Œβ€β€β€Œβ€Œο»Ώβ€Œβ€‹β€Œο»Ώβ€β€Œβ€‹β€ο»Ώβ€β€Œο»Ώβ€‹ο»Ώβ€Œο»Ώβ€Œβ€‹β€Œο»Ώβ€Œβ€Œβ€Œβ€β€Œβ€‹β€Œβ€β€β€Œβ€Œβ€ο»Ώο»Ώβ€‹β€β€Œβ€β€Œβ€β€β€Œβ€Œβ€β€Œβ€‹β€‹ο»Ώο»Ώβ€Œβ€Œβ€β€Œο»Ώβ€Œο»Ώβ€‹β€‹β€Œβ€β€ο»Ώβ€Œβ€Œβ€Œβ€β€Œβ€β€‹β€Œβ€Œο»Ώβ€Œβ€‹β€Œο»Ώβ€Œβ€Œβ€Œβ€β€Œβ€β€‹ο»Ώβ€Œβ€β€Œβ€Œβ€Œβ€Œβ€Œβ€ο»Ώβ€Œβ€Œβ€Œβ€‹β€Œβ€Œο»Ώβ€Œβ€β€Œο»Ώβ€Œβ€Œβ€Œβ€‹ο»Ώο»Ώβ€Œβ€ο»Ώβ€‹β€Œβ€β€Œβ€β€Œο»Ώβ€β€β€‹ο»Ώβ€Œβ€‹β€Œβ€ο»Ώβ€β€Œβ€‹β€Œο»Ώβ€Œβ€‹ο»Ώο»Ώβ€‹β€β€Œβ€β€Œο»Ώβ€Œβ€‹β€Œο»Ώβ€β€Œβ€Œο»Ώβ€‹β€‹β€Œβ€β€Œβ€Œβ€‹ο»Ώο»Ώβ€Œβ€Œβ€β€‹β€β€Œβ€ο»Ώβ€‹β€Œβ€ο»Ώο»Ώβ€Œβ€β€Œο»Ώβ€‹β€β€Œβ€β€Œο»Ώβ€‹β€‹β€Œβ€β€‹β€Œβ€Œο»Ώβ€Œβ€‹β€Œβ€β€β€‹β€‹ο»Ώο»Ώβ€Œβ€Œο»Ώβ€‹β€‹β€Œβ€β€‹β€Œβ€Œβ€β€Œο»Ώβ€Œβ€β€Œβ€Œβ€Œβ€‹β€‹β€β€Œο»Ώβ€Œβ€Œβ€Œβ€β€β€Œβ€Œβ€ο»Ώβ€‹β€Œβ€β€Œβ€‹β€Œβ€β€Œβ€Œβ€Œο»Ώβ€‹β€β€‹β€β€Œβ€Œβ€‹ο»Ώβ€Œβ€Œβ€Œβ€‹β€‹β€β€Œβ€Œο»Ώο»Ώβ€Œβ€β€ο»Ώβ€Œβ€β€Œβ€Œβ€Œο»Ώβ€β€Œβ€‹β€β€Œβ€Œβ€‹ο»Ώβ€‹ο»Ώβ€Œβ€‹β€Œβ€‹β€‹β€β€Œβ€Œβ€‹ο»Ώβ€‹ο»Ώβ€Œβ€‹β€Œβ€‹β€‹β€β€Œβ€Œβ€‹ο»Ώβ€‹β€β€‹ο»Ώβ€‹β€β€Œβ€‹β€β€β€‹ο»Ώβ€‹β€‹β€‹ο»Ώβ€Œο»Ώβ€Œο»Ώβ€β€β€‹β€ο»Ώβ€Œβ€Œβ€β€β€Œβ€Œβ€Œβ€‹β€β€Œβ€β€‹β€β€Œβ€ο»Ώβ€Œβ€Œβ€β€β€Œβ€Œβ€Œβ€‹β€‹β€Œβ€Œβ€Œβ€‹β€‹β€β€Œβ€Œβ€‹ο»Ώβ€‹β€β€‹ο»Ώβ€‹β€β€‹β€β€Œβ€Œβ€‹ο»Ώβ€Œβ€Œβ€Œβ€‹β€Œβ€‹β€‹β€ο»Ώβ€β€Œο»Ώβ€‹β€β€Œβ€β€β€Œβ€Œβ€β€‹ο»Ώβ€Œβ€β€β€‹β€Œβ€Œβ€Œβ€‹β€Œβ€β€Œβ€Œβ€Œο»Ώβ€β€‹β€Œο»Ώβ€Œβ€‹β€‹β€β€Œβ€Œβ€‹ο»Ώβ€Œβ€Œβ€Œβ€‹β€‹β€β€Œβ€Œο»Ώο»Ώβ€Œβ€β€ο»Ώβ€Œβ€β€Œβ€Œβ€Œο»Ώβ€β€Œβ€‹β€β€Œβ€Œβ€‹ο»Ώβ€‹ο»Ώβ€Œβ€‹β€Œβ€‹β€‹β€β€Œβ€Œβ€‹ο»Ώβ€‹ο»Ώβ€Œβ€‹β€Œβ€‹β€‹β€β€Œβ€Œβ€‹ο»Ώβ€‹β€β€‹ο»Ώβ€‹β€β€Œο»Ώβ€‹β€Œβ€‹ο»Ώβ€‹β€β€Œβ€β€Œο»Ώβ€Œβ€‹β€Œβ€‹β€‹ο»Ώβ€‹β€β€Œβ€‹β€β€‹β€‹ο»Ώβ€Œβ€Œβ€Œβ€‹β€‹β€β€Œβ€Œβ€‹β€Œβ€Œο»Ώβ€β€‹β€‹ο»Ώβ€‹β€‹β€Œβ€Œβ€Œβ€β€‹β€β€Œβ€Œβ€‹ο»Ώβ€‹β€β€‹ο»Ώβ€‹β€β€‹β€β€Œβ€Œβ€‹ο»Ώβ€Œβ€Œβ€Œβ€‹β€Œβ€‹β€‹β€ο»Ώβ€β€Œβ€β€‹ο»Ώβ€Œβ€β€β€‹β€Œβ€β€β€Œβ€Œβ€ο»Ώβ€‹β€Œβ€β€Œβ€‹β€Œο»Ώβ€‹β€β€Œβ€β€Œβ€Œβ€Œβ€ο»Ώβ€β€‹β€β€Œβ€Œβ€‹ο»Ώβ€Œβ€Œβ€Œβ€‹β€‹β€β€Œβ€Œο»Ώο»Ώβ€Œβ€β€ο»Ώβ€Œβ€β€Œβ€Œβ€Œο»Ώβ€β€Œβ€‹β€β€Œβ€Œβ€‹ο»Ώβ€‹ο»Ώβ€Œβ€‹β€Œβ€‹β€‹β€β€Œβ€Œβ€‹ο»Ώβ€‹ο»Ώβ€Œβ€‹β€Œβ€‹β€‹β€β€Œβ€Œβ€‹ο»Ώβ€‹β€β€‹ο»Ώβ€‹β€β€Œβ€β€β€β€‹ο»Ώβ€‹β€β€Œο»Ώβ€Œβ€Œβ€Œβ€Œβ€Œβ€β€Œβ€‹ο»Ώβ€β€Œβ€‹β€‹β€Œβ€Œβ€Œβ€β€β€Œβ€ο»Ώβ€β€Œο»Ώβ€‹ο»Ώβ€Œβ€β€‹β€Œβ€Œβ€‹ο»Ώβ€β€Œο»Ώβ€β€β€‹β€β€Œβ€Œβ€‹ο»Ώβ€‹β€β€‹ο»Ώβ€‹β€β€‹β€β€Œβ€Œβ€‹ο»Ώβ€Œβ€Œβ€Œβ€‹β€Œβ€‹β€‹β€ο»Ώβ€β€Œο»Ώβ€Œβ€‹β€Œβ€β€Œβ€Œβ€Œο»Ώβ€β€‹β€Œο»Ώβ€Œβ€‹β€‹β€β€Œβ€β€Œο»Ώβ€‹β€‹β€Œβ€β€Œβ€Œβ€Œο»Ώβ€‹β€β€Œο»Ώβ€‹ο»Ώβ€Œο»Ώβ€‹β€‹β€Œβ€β€Œβ€Œβ€Œβ€β€‹ο»Ώβ€Œο»Ώβ€Œβ€‹β€Œβ€β€β€Œβ€Œο»Ώβ€Œβ€β€Œβ€β€Œβ€Œβ€‹ο»Ώο»Ώβ€Œβ€Œο»Ώβ€‹β€‹β€Œο»Ώβ€Œβ€Œβ€Œβ€β€‹β€β€Œβ€ο»Ώβ€‹β€Œβ€β€β€Œβ€Œο»Ώβ€‹ο»Ώβ€Œβ€β€β€‹β€Œβ€β€Œβ€Œβ€Œβ€β€Œβ€‹β€‹β€β€‹β€β€Œο»Ώο»Ώβ€Œ

<span class="dh yq gq gr yj b be yr ys ab yt">$ 7z x the_singularity_is_the_end.7z -pIHATETHEHOOMANZ
...</span><span id="a244" class="dh yq gq gr yj b be yu yv yw yx yy ys ab yt">$ file the_singularity_is_the_end.exe the_singularity_is_the_end.exe: PE32+ executable (console) x86-64 (stripped to external PDB), for MS Windows</span>β€‹β€‹β€‹β€‹β€Œο»Ώβ€ο»Ώβ€‹β€β€‹β€β€Œβ€ο»Ώο»Ώβ€Œο»Ώβ€‹β€β€Œβ€β€β€Œβ€Œβ€β€Œο»Ώβ€Œβ€β€β€Œβ€Œβ€ο»Ώβ€β€‹β€β€‹β€β€‹ο»Ώβ€β€β€‹β€β€‹β€β€Œο»Ώβ€‹ο»Ώβ€Œβ€β€‹β€Œβ€Œβ€ο»Ώβ€β€Œβ€β€β€Œβ€Œο»Ώβ€Œβ€‹β€Œο»Ώβ€β€Œβ€‹β€ο»Ώβ€β€Œβ€β€β€Œβ€Œβ€ο»Ώο»Ώβ€‹β€β€‹β€β€‹β€ο»Ώβ€‹β€‹β€β€‹β€β€Œβ€β€β€‹β€Œο»Ώβ€‹β€β€Œβ€β€Œβ€Œβ€Œβ€β€Œβ€β€‹β€β€‹β€β€‹ο»Ώβ€β€β€‹β€β€‹β€β€Œβ€β€β€‹β€Œο»Ώβ€Œβ€‹β€Œο»Ώβ€Œβ€‹β€Œο»Ώβ€‹β€‹β€Œο»Ώβ€‹ο»Ώβ€‹ο»Ώβ€β€β€‹β€ο»Ώο»Ώβ€‹β€ο»Ώο»Ώβ€Œβ€β€β€Œβ€Œβ€ο»Ώβ€β€Œο»Ώβ€Œβ€‹β€Œβ€β€Œβ€Œβ€Œβ€ο»Ώβ€‹β€‹ο»Ώβ€Œβ€‹β€‹ο»Ώβ€Œο»Ώβ€‹ο»Ώβ€‹β€Œβ€‹β€ο»Ώβ€β€Œο»Ώβ€‹ο»Ώβ€Œβ€β€‹β€Œβ€Œβ€ο»Ώβ€β€Œβ€β€β€Œβ€Œο»Ώβ€Œβ€‹β€Œο»Ώβ€β€Œβ€‹β€ο»Ώβ€β€Œο»Ώβ€‹ο»Ώβ€Œο»Ώβ€Œβ€‹β€Œο»Ώβ€Œβ€Œβ€Œβ€β€Œβ€‹β€Œβ€β€β€Œβ€Œβ€ο»Ώο»Ώβ€‹β€ο»Ώο»Ώβ€Œβ€β€β€Œβ€Œβ€ο»Ώβ€β€Œο»Ώβ€Œβ€‹β€Œβ€β€Œβ€Œβ€Œβ€ο»Ώβ€β€Œο»Ώβ€Œβ€‹β€‹β€ο»Ώο»Ώβ€Œβ€β€Œβ€Œβ€Œβ€β€Œβ€‹β€Œβ€β€β€Œβ€Œο»Ώβ€Œβ€‹β€‹β€ο»Ώο»Ώβ€Œβ€ο»Ώβ€Œβ€Œβ€ο»Ώο»Ώβ€Œβ€β€Œβ€‹β€Œβ€β€Œβ€Œβ€‹ο»Ώο»Ώβ€Œβ€Œο»Ώβ€‹β€‹β€Œο»Ώβ€‹β€β€Œβ€β€Œβ€Œβ€Œο»Ώβ€‹ο»Ώβ€Œβ€β€Œβ€Œβ€Œβ€ο»Ώβ€β€Œο»Ώβ€Œβ€‹β€Œβ€β€‹β€Œβ€Œο»Ώβ€Œβ€‹β€Œβ€β€β€Œβ€Œβ€ο»Ώο»Ώβ€Œβ€ο»Ώβ€β€‹ο»Ώβ€ο»Ώβ€Œβ€β€β€Œβ€Œβ€β€Œβ€‹β€‹ο»Ώο»Ώβ€Œβ€Œβ€β€Œο»Ώβ€Œο»Ώβ€‹β€‹β€Œβ€β€ο»Ώβ€Œβ€Œβ€Œβ€β€Œβ€β€‹β€Œβ€Œο»Ώβ€Œβ€‹β€Œο»Ώβ€Œβ€Œβ€Œβ€β€Œβ€β€‹ο»Ώβ€Œβ€β€Œβ€Œβ€Œβ€Œβ€Œβ€ο»Ώβ€Œβ€Œβ€Œβ€‹β€Œβ€Œο»Ώβ€Œβ€β€Œο»Ώβ€Œβ€Œβ€Œβ€‹ο»Ώο»Ώβ€Œβ€ο»Ώβ€‹β€Œβ€β€Œβ€β€Œο»Ώβ€β€β€‹ο»Ώβ€Œβ€‹β€Œβ€ο»Ώβ€β€Œβ€‹β€Œο»Ώβ€Œβ€‹ο»Ώο»Ώβ€‹ο»Ώβ€ο»Ώβ€Œο»Ώβ€Œβ€‹β€Œο»Ώβ€β€Œβ€Œο»Ώβ€‹β€‹β€Œβ€β€Œβ€Œβ€‹ο»Ώο»Ώβ€Œβ€Œβ€β€‹β€β€Œβ€ο»Ώβ€‹β€Œβ€ο»Ώο»Ώβ€Œβ€β€Œο»Ώβ€‹ο»Ώβ€ο»Ώβ€Œο»Ώβ€‹β€‹β€Œβ€β€‹β€Œβ€Œο»Ώβ€Œβ€‹β€Œβ€β€β€‹β€‹ο»Ώο»Ώβ€Œβ€Œο»Ώβ€‹β€‹β€Œβ€β€‹β€Œβ€Œβ€β€Œο»Ώβ€Œβ€β€Œβ€Œβ€Œβ€‹β€‹β€β€Œο»Ώβ€Œβ€Œβ€Œβ€β€β€Œβ€Œβ€ο»Ώβ€‹β€Œβ€β€Œβ€‹β€Œβ€β€Œβ€Œβ€Œο»Ώβ€‹β€β€‹β€β€Œβ€Œβ€‹ο»Ώβ€Œβ€Œβ€Œβ€‹β€‹β€β€Œβ€Œο»Ώο»Ώβ€Œβ€β€ο»Ώβ€Œβ€β€Œβ€Œβ€Œο»Ώβ€β€Œβ€‹β€β€Œβ€Œβ€‹ο»Ώβ€‹ο»Ώβ€Œβ€‹β€Œβ€‹β€‹β€β€Œβ€Œβ€‹ο»Ώβ€‹ο»Ώβ€Œβ€‹β€Œβ€‹β€‹β€β€Œβ€Œβ€‹ο»Ώβ€‹β€β€‹ο»Ώβ€‹β€β€Œβ€‹β€β€β€‹ο»Ώβ€‹β€‹β€‹ο»Ώβ€Œο»Ώβ€Œο»Ώβ€β€β€‹β€ο»Ώβ€Œβ€Œβ€β€β€Œβ€Œβ€Œβ€‹β€β€Œβ€β€‹β€β€Œβ€ο»Ώβ€Œβ€Œβ€β€β€Œβ€Œβ€Œβ€‹β€‹β€Œβ€Œβ€Œβ€‹β€‹β€β€Œβ€Œβ€‹ο»Ώβ€‹β€β€‹ο»Ώβ€‹β€β€‹β€β€Œβ€Œβ€‹ο»Ώβ€Œβ€Œβ€Œβ€‹β€Œβ€‹β€‹β€ο»Ώβ€β€Œο»Ώβ€‹β€β€Œβ€β€β€Œβ€Œβ€β€‹ο»Ώβ€Œβ€β€β€‹β€Œβ€Œβ€Œβ€‹β€Œβ€β€Œβ€Œβ€Œο»Ώβ€β€‹β€Œο»Ώβ€Œβ€‹β€‹β€β€Œβ€Œβ€‹ο»Ώβ€Œβ€Œβ€Œβ€‹β€‹β€β€Œβ€Œο»Ώο»Ώβ€Œβ€β€ο»Ώβ€Œβ€β€Œβ€Œβ€Œο»Ώβ€β€Œβ€‹β€β€Œβ€Œβ€‹ο»Ώβ€‹ο»Ώβ€Œβ€‹β€Œβ€‹β€‹β€β€Œβ€Œβ€‹ο»Ώβ€‹ο»Ώβ€Œβ€‹β€Œβ€‹β€‹β€β€Œβ€Œβ€‹ο»Ώβ€‹β€β€‹ο»Ώβ€‹β€β€Œβ€β€β€‹β€‹ο»Ώβ€‹β€β€Œβ€‹β€β€β€Œβ€β€‹ο»Ώβ€Œβ€‹β€β€β€‹ο»Ώβ€β€Œβ€‹ο»Ώβ€‹ο»Ώβ€Œβ€Œβ€β€β€Œβ€ο»Ώβ€Œβ€‹β€ο»Ώβ€Œβ€Œβ€β€β€β€‹ο»Ώβ€‹β€Œβ€‹β€β€Œβ€Œβ€‹ο»Ώβ€‹β€β€‹ο»Ώβ€‹β€β€‹β€β€Œβ€Œβ€‹ο»Ώβ€Œβ€Œβ€Œβ€‹β€Œβ€‹β€‹β€ο»Ώβ€β€Œβ€β€‹ο»Ώβ€Œβ€β€β€‹β€Œβ€β€β€Œβ€Œβ€ο»Ώβ€‹β€Œβ€β€Œβ€‹β€Œο»Ώβ€‹β€β€Œβ€β€Œβ€Œβ€Œβ€ο»Ώβ€β€‹β€β€Œβ€Œβ€‹ο»Ώβ€Œβ€Œβ€Œβ€‹β€‹β€β€Œβ€Œο»Ώο»Ώβ€Œβ€β€ο»Ώβ€Œβ€β€Œβ€Œβ€Œο»Ώβ€β€Œβ€‹β€β€Œβ€Œβ€‹ο»Ώβ€‹ο»Ώβ€Œβ€‹β€Œβ€‹β€‹β€β€Œβ€Œβ€‹ο»Ώβ€‹ο»Ώβ€Œβ€‹β€Œβ€‹β€‹β€β€Œβ€Œβ€‹ο»Ώβ€‹β€β€‹ο»Ώβ€‹β€β€Œο»Ώβ€Œο»Ώβ€Œβ€ο»Ώβ€Œβ€Œβ€‹β€Œβ€‹β€Œβ€‹ο»Ώβ€β€Œβ€‹β€‹ο»Ώβ€Œο»Ώβ€Œβ€Œβ€‹ο»Ώβ€Œβ€Œβ€Œο»Ώβ€Œβ€‹β€‹ο»Ώβ€β€Œβ€Œβ€Œβ€β€‹β€Œβ€Œβ€Œβ€‹β€‹β€ο»Ώβ€Œβ€‹β€β€Œβ€Œβ€‹ο»Ώβ€‹β€β€‹ο»Ώβ€‹β€β€‹β€β€Œβ€Œβ€‹ο»Ώβ€Œβ€Œβ€Œβ€‹β€Œβ€‹β€‹β€ο»Ώβ€β€Œο»Ώβ€Œβ€‹β€Œβ€β€Œβ€Œβ€Œο»Ώβ€β€‹β€Œο»Ώβ€Œβ€‹β€‹ο»Ώο»Ώο»Ώβ€Œβ€β€‹β€β€Œβ€β€‹β€Œβ€Œο»Ώβ€‹ο»Ώβ€Œβ€β€Œβ€Œβ€Œβ€Œβ€Œβ€Œβ€Œο»Ώβ€‹β€β€Œβ€ο»Ώβ€‹β€‹ο»Ώο»Ώβ€Œβ€Œβ€β€β€‹β€Œο»Ώβ€Œβ€‹β€Œο»Ώβ€Œβ€‹β€Œο»Ώβ€‹β€‹β€Œο»Ώβ€‹ο»Ώβ€‹β€β€Œβ€Œβ€‹ο»Ώβ€‹ο»Ώβ€Œβ€‹β€‹β€Œβ€‹β€β€Œβ€Œβ€‹ο»Ώβ€‹β€β€Œβ€‹β€Œβ€β€‹β€β€Œβ€Œβ€‹ο»Ώβ€‹β€β€Œβ€‹β€Œβ€β€Œβ€β€β€Œβ€Œβ€ο»Ώβ€β€Œο»Ώβ€Œβ€‹β€Œβ€β€Œβ€Œβ€Œβ€ο»Ώβ€‹β€‹ο»Ώβ€Œβ€‹β€‹ο»Ώβ€Œο»Ώβ€‹ο»Ώβ€‹β€Œβ€‹β€ο»Ώβ€β€Œο»Ώβ€‹ο»Ώβ€Œβ€β€‹β€Œβ€Œβ€ο»Ώβ€β€Œβ€β€β€Œβ€Œο»Ώβ€Œβ€‹β€Œο»Ώβ€β€Œβ€‹β€ο»Ώβ€β€Œο»Ώβ€‹ο»Ώβ€Œο»Ώβ€Œβ€‹β€Œο»Ώβ€Œβ€Œβ€Œβ€β€Œβ€‹β€Œβ€β€β€Œβ€Œβ€ο»Ώο»Ώβ€‹β€β€Œβ€β€Œβ€β€β€Œβ€Œβ€β€Œβ€‹β€‹ο»Ώο»Ώβ€Œβ€Œβ€β€Œο»Ώβ€Œο»Ώβ€‹β€‹β€Œβ€β€ο»Ώβ€Œβ€Œβ€Œβ€β€Œβ€β€‹β€Œβ€Œο»Ώβ€Œβ€‹β€Œο»Ώβ€Œβ€Œβ€Œβ€β€Œβ€β€‹ο»Ώβ€Œβ€β€Œβ€Œβ€Œβ€Œβ€Œβ€ο»Ώβ€Œβ€Œβ€Œβ€‹β€Œβ€Œο»Ώβ€Œβ€β€Œο»Ώβ€Œβ€Œβ€Œβ€‹ο»Ώο»Ώβ€Œβ€ο»Ώβ€‹β€Œβ€β€Œβ€β€Œο»Ώβ€β€β€‹ο»Ώβ€Œβ€‹β€Œβ€ο»Ώβ€β€Œβ€‹β€Œο»Ώβ€Œβ€‹ο»Ώο»Ώβ€‹β€β€Œβ€β€Œο»Ώβ€Œβ€‹β€Œο»Ώβ€β€Œβ€Œο»Ώβ€‹β€‹β€Œβ€β€Œβ€Œβ€‹ο»Ώο»Ώβ€Œβ€Œβ€β€‹β€β€Œβ€ο»Ώβ€‹β€Œβ€ο»Ώο»Ώβ€Œβ€β€Œο»Ώβ€‹β€β€Œβ€β€Œο»Ώβ€‹β€‹β€Œβ€β€‹β€Œβ€Œο»Ώβ€Œβ€‹β€Œβ€β€β€‹β€‹ο»Ώο»Ώβ€Œβ€Œο»Ώβ€‹β€‹β€Œβ€β€‹β€Œβ€Œβ€β€Œο»Ώβ€Œβ€β€Œβ€Œβ€Œβ€‹β€‹β€β€Œο»Ώβ€Œβ€Œβ€Œβ€β€β€Œβ€Œβ€ο»Ώβ€‹β€Œβ€β€Œβ€‹β€Œβ€β€Œβ€Œβ€Œο»Ώβ€‹β€β€‹β€β€Œβ€Œβ€‹ο»Ώβ€Œβ€Œβ€Œβ€‹β€‹β€β€Œβ€Œο»Ώο»Ώβ€Œβ€β€ο»Ώβ€Œβ€β€Œβ€Œβ€Œο»Ώβ€β€Œβ€‹β€β€Œβ€Œβ€‹ο»Ώβ€‹ο»Ώβ€Œβ€‹β€Œβ€‹β€‹β€β€Œβ€Œβ€‹ο»Ώβ€‹ο»Ώβ€Œβ€‹β€Œβ€‹β€‹β€β€Œβ€Œβ€‹ο»Ώβ€‹β€β€‹ο»Ώβ€‹β€β€Œβ€‹β€β€β€‹ο»Ώβ€‹β€‹β€‹ο»Ώβ€Œο»Ώβ€Œο»Ώβ€β€β€‹β€ο»Ώβ€Œβ€Œβ€β€β€Œβ€Œβ€Œβ€‹β€β€Œβ€β€‹β€β€Œβ€ο»Ώβ€Œβ€Œβ€β€β€Œβ€Œβ€Œβ€‹β€‹β€Œβ€Œβ€Œβ€‹β€‹β€β€Œβ€Œβ€‹ο»Ώβ€‹β€β€‹ο»Ώβ€‹β€β€‹β€β€Œβ€Œβ€‹ο»Ώβ€Œβ€Œβ€Œβ€‹β€Œβ€‹β€‹β€ο»Ώβ€β€Œο»Ώβ€‹β€β€Œβ€β€β€Œβ€Œβ€β€‹ο»Ώβ€Œβ€β€β€‹β€Œβ€Œβ€Œβ€‹β€Œβ€β€Œβ€Œβ€Œο»Ώβ€β€‹β€Œο»Ώβ€Œβ€‹β€‹β€β€Œβ€Œβ€‹ο»Ώβ€Œβ€Œβ€Œβ€‹β€‹β€β€Œβ€Œο»Ώο»Ώβ€Œβ€β€ο»Ώβ€Œβ€β€Œβ€Œβ€Œο»Ώβ€β€Œβ€‹β€β€Œβ€Œβ€‹ο»Ώβ€‹ο»Ώβ€Œβ€‹β€Œβ€‹β€‹β€β€Œβ€Œβ€‹ο»Ώβ€‹ο»Ώβ€Œβ€‹β€Œβ€‹β€‹β€β€Œβ€Œβ€‹ο»Ώβ€‹β€β€‹ο»Ώβ€‹β€β€Œβ€β€β€‹β€‹ο»Ώβ€‹β€β€Œβ€‹β€β€β€Œβ€β€‹ο»Ώβ€Œβ€‹β€β€β€‹ο»Ώβ€β€Œβ€‹ο»Ώβ€‹ο»Ώβ€Œβ€Œβ€β€β€Œβ€ο»Ώβ€Œβ€‹β€ο»Ώβ€Œβ€Œβ€β€β€β€‹ο»Ώβ€‹β€Œβ€‹β€β€Œβ€Œβ€‹ο»Ώβ€‹β€β€‹ο»Ώβ€‹β€β€‹β€β€Œβ€Œβ€‹ο»Ώβ€Œβ€Œβ€Œβ€‹β€Œβ€‹β€‹β€ο»Ώβ€β€Œβ€β€‹ο»Ώβ€Œβ€β€β€‹β€Œβ€β€β€Œβ€Œβ€ο»Ώβ€‹β€Œβ€β€Œβ€‹β€Œο»Ώβ€‹β€β€Œβ€β€Œβ€Œβ€Œβ€ο»Ώβ€β€‹β€β€Œβ€Œβ€‹ο»Ώβ€Œβ€Œβ€Œβ€‹β€‹β€β€Œβ€Œο»Ώο»Ώβ€Œβ€β€ο»Ώβ€Œβ€β€Œβ€Œβ€Œο»Ώβ€β€Œβ€‹β€β€Œβ€Œβ€‹ο»Ώβ€‹ο»Ώβ€Œβ€‹β€Œβ€‹β€‹β€β€Œβ€Œβ€‹ο»Ώβ€‹ο»Ώβ€Œβ€‹β€Œβ€‹β€‹β€β€Œβ€Œβ€‹ο»Ώβ€‹β€β€‹ο»Ώβ€‹β€β€Œο»Ώβ€Œο»Ώβ€Œβ€ο»Ώβ€Œβ€Œβ€‹β€Œβ€‹β€Œβ€‹ο»Ώβ€β€Œβ€‹β€‹ο»Ώβ€Œο»Ώβ€Œβ€Œβ€‹ο»Ώβ€Œβ€Œβ€Œο»Ώβ€Œβ€‹β€‹ο»Ώβ€β€Œβ€Œβ€Œβ€β€‹β€Œβ€Œβ€Œβ€‹β€‹β€ο»Ώβ€Œβ€‹β€β€Œβ€Œβ€‹ο»Ώβ€‹β€β€‹ο»Ώβ€‹β€β€‹β€β€Œβ€Œβ€‹ο»Ώβ€Œβ€Œβ€Œβ€‹β€Œβ€‹β€‹β€ο»Ώβ€β€Œο»Ώβ€Œβ€‹β€Œβ€β€Œβ€Œβ€Œο»Ώβ€β€‹β€Œο»Ώβ€Œβ€‹β€‹β€β€Œβ€β€Œο»Ώβ€‹β€‹β€Œβ€β€Œβ€Œβ€Œο»Ώβ€‹β€β€Œο»Ώβ€‹ο»Ώβ€Œο»Ώβ€‹β€‹β€Œβ€β€Œβ€Œβ€Œβ€β€‹ο»Ώβ€Œο»Ώβ€Œβ€‹β€Œβ€β€β€Œβ€Œο»Ώβ€Œβ€β€Œβ€β€Œβ€Œβ€‹ο»Ώο»Ώβ€Œβ€Œο»Ώβ€‹β€‹β€Œο»Ώβ€Œβ€Œβ€Œβ€β€‹β€β€Œβ€ο»Ώβ€‹β€Œβ€β€β€Œβ€Œο»Ώβ€‹ο»Ώβ€Œβ€β€β€‹β€Œβ€β€Œβ€Œβ€Œβ€β€Œβ€‹β€‹β€β€‹β€β€Œο»Ώο»Ώβ€Œ

When this file is executed on Windows, some text is displayed giving a hint about GameBoy gamesβ€¦β€‹β€‹β€‹β€‹β€Œο»Ώβ€ο»Ώβ€‹β€β€‹β€β€Œβ€ο»Ώο»Ώβ€Œο»Ώβ€‹β€β€Œβ€β€β€Œβ€Œβ€β€Œο»Ώβ€Œβ€β€β€Œβ€Œβ€ο»Ώβ€β€‹β€β€‹β€β€‹ο»Ώβ€β€β€‹β€β€‹β€β€Œο»Ώβ€‹ο»Ώβ€Œβ€β€‹β€Œβ€Œβ€ο»Ώβ€β€Œβ€β€β€Œβ€Œο»Ώβ€Œβ€‹β€Œο»Ώβ€β€Œβ€‹β€ο»Ώβ€β€Œβ€β€β€Œβ€Œβ€ο»Ώο»Ώβ€‹β€β€‹β€β€‹β€ο»Ώβ€‹β€‹β€β€‹β€β€Œβ€β€β€‹β€Œο»Ώβ€‹β€β€Œβ€β€Œβ€Œβ€Œβ€β€Œβ€β€‹β€β€‹β€β€‹ο»Ώβ€β€β€‹β€β€‹β€β€Œβ€β€β€‹β€Œο»Ώβ€Œβ€‹β€Œο»Ώβ€Œβ€‹β€Œο»Ώβ€‹β€‹β€Œο»Ώβ€‹ο»Ώβ€‹ο»Ώβ€β€β€‹β€ο»Ώο»Ώβ€‹β€ο»Ώο»Ώβ€Œβ€β€β€Œβ€Œβ€ο»Ώβ€β€Œο»Ώβ€Œβ€‹β€Œβ€β€Œβ€Œβ€Œβ€ο»Ώβ€‹β€‹ο»Ώβ€Œβ€‹β€‹ο»Ώβ€Œο»Ώβ€‹ο»Ώβ€‹β€Œβ€‹β€ο»Ώβ€β€Œο»Ώβ€‹ο»Ώβ€Œβ€β€‹β€Œβ€Œβ€ο»Ώβ€β€Œβ€β€β€Œβ€Œο»Ώβ€Œβ€‹β€Œο»Ώβ€β€Œβ€‹β€ο»Ώβ€β€Œο»Ώβ€‹ο»Ώβ€Œο»Ώβ€Œβ€‹β€Œο»Ώβ€Œβ€Œβ€Œβ€β€Œβ€‹β€Œβ€β€β€Œβ€Œβ€ο»Ώο»Ώβ€‹β€ο»Ώο»Ώβ€Œβ€β€β€Œβ€Œβ€ο»Ώβ€β€Œο»Ώβ€Œβ€‹β€Œβ€β€Œβ€Œβ€Œβ€ο»Ώβ€β€Œο»Ώβ€Œβ€‹β€‹β€ο»Ώο»Ώβ€Œβ€β€Œβ€Œβ€Œβ€β€Œβ€‹β€Œβ€β€β€Œβ€Œο»Ώβ€Œβ€‹β€‹β€ο»Ώο»Ώβ€Œβ€ο»Ώβ€Œβ€Œβ€ο»Ώο»Ώβ€Œβ€β€Œβ€‹β€Œβ€β€Œβ€Œβ€‹ο»Ώο»Ώβ€Œβ€Œο»Ώβ€‹β€‹β€Œο»Ώβ€‹β€β€Œβ€β€Œβ€Œβ€Œο»Ώβ€‹ο»Ώβ€Œβ€β€Œβ€Œβ€Œβ€ο»Ώβ€β€Œο»Ώβ€Œβ€‹β€Œβ€β€‹β€Œβ€Œο»Ώβ€Œβ€‹β€Œβ€β€β€Œβ€Œβ€ο»Ώο»Ώβ€Œβ€ο»Ώβ€β€‹ο»Ώβ€ο»Ώβ€Œβ€β€β€Œβ€Œβ€β€Œβ€‹β€‹ο»Ώο»Ώβ€Œβ€Œβ€β€Œο»Ώβ€Œο»Ώβ€‹β€‹β€Œβ€β€ο»Ώβ€Œβ€Œβ€Œβ€β€Œβ€β€‹β€Œβ€Œο»Ώβ€Œβ€‹β€Œο»Ώβ€Œβ€Œβ€Œβ€β€Œβ€β€‹ο»Ώβ€Œβ€β€Œβ€Œβ€Œβ€Œβ€Œβ€ο»Ώβ€Œβ€Œβ€Œβ€‹β€Œβ€Œο»Ώβ€Œβ€β€Œο»Ώβ€Œβ€Œβ€Œβ€‹ο»Ώο»Ώβ€Œβ€ο»Ώβ€‹β€Œβ€β€Œβ€β€Œο»Ώβ€β€β€‹ο»Ώβ€Œβ€‹β€Œβ€ο»Ώβ€β€Œβ€‹β€Œο»Ώβ€Œβ€‹ο»Ώο»Ώβ€‹ο»Ώβ€ο»Ώβ€Œο»Ώβ€Œβ€‹β€Œο»Ώβ€β€Œβ€Œο»Ώβ€‹β€‹β€Œβ€β€Œβ€Œβ€‹ο»Ώο»Ώβ€Œβ€Œβ€β€‹β€β€Œβ€ο»Ώβ€‹β€Œβ€ο»Ώο»Ώβ€Œβ€β€Œο»Ώβ€‹ο»Ώβ€ο»Ώβ€Œο»Ώβ€‹β€‹β€Œβ€β€‹β€Œβ€Œο»Ώβ€Œβ€‹β€Œβ€β€β€‹β€‹ο»Ώο»Ώβ€Œβ€Œο»Ώβ€‹β€‹β€Œβ€β€‹β€Œβ€Œβ€β€Œο»Ώβ€Œβ€β€Œβ€Œβ€Œβ€‹β€‹β€β€Œο»Ώβ€Œβ€Œβ€Œβ€β€β€Œβ€Œβ€ο»Ώβ€‹β€Œβ€β€Œβ€‹β€Œβ€β€Œβ€Œβ€Œο»Ώβ€‹β€β€‹β€β€Œβ€Œβ€‹ο»Ώβ€Œβ€Œβ€Œβ€‹β€‹β€β€Œβ€Œο»Ώο»Ώβ€Œβ€β€ο»Ώβ€Œβ€β€Œβ€Œβ€Œο»Ώβ€β€Œβ€‹β€β€Œβ€Œβ€‹ο»Ώβ€‹ο»Ώβ€Œβ€‹β€Œβ€‹β€‹β€β€Œβ€Œβ€‹ο»Ώβ€‹ο»Ώβ€Œβ€‹β€Œβ€‹β€‹β€β€Œβ€Œβ€‹ο»Ώβ€‹β€β€‹ο»Ώβ€‹β€β€Œβ€‹β€β€β€‹ο»Ώβ€‹β€‹β€‹ο»Ώβ€Œο»Ώβ€Œο»Ώβ€β€β€‹β€ο»Ώβ€Œβ€Œβ€β€β€Œβ€Œβ€Œβ€‹β€β€Œβ€β€‹β€β€Œβ€ο»Ώβ€Œβ€Œβ€β€β€Œβ€Œβ€Œβ€‹β€‹β€Œβ€Œβ€Œβ€‹β€‹β€β€Œβ€Œβ€‹ο»Ώβ€‹β€β€‹ο»Ώβ€‹β€β€‹β€β€Œβ€Œβ€‹ο»Ώβ€Œβ€Œβ€Œβ€‹β€Œβ€‹β€‹β€ο»Ώβ€β€Œο»Ώβ€‹β€β€Œβ€β€β€Œβ€Œβ€β€‹ο»Ώβ€Œβ€β€β€‹β€Œβ€Œβ€Œβ€‹β€Œβ€β€Œβ€Œβ€Œο»Ώβ€β€‹β€Œο»Ώβ€Œβ€‹β€‹β€β€Œβ€Œβ€‹ο»Ώβ€Œβ€Œβ€Œβ€‹β€‹β€β€Œβ€Œο»Ώο»Ώβ€Œβ€β€ο»Ώβ€Œβ€β€Œβ€Œβ€Œο»Ώβ€β€Œβ€‹β€β€Œβ€Œβ€‹ο»Ώβ€‹ο»Ώβ€Œβ€‹β€Œβ€‹β€‹β€β€Œβ€Œβ€‹ο»Ώβ€‹ο»Ώβ€Œβ€‹β€Œβ€‹β€‹β€β€Œβ€Œβ€‹ο»Ώβ€‹β€β€‹ο»Ώβ€‹β€β€‹ο»Ώβ€Œο»Ώβ€Œβ€β€β€Œβ€Œο»Ώβ€β€β€Œβ€Œβ€β€β€Œο»Ώβ€‹β€Œβ€Œβ€β€‹β€β€Œο»Ώβ€Œβ€β€Œβ€Œβ€Œβ€β€Œβ€‹β€Œβ€‹β€Œβ€Œβ€‹ο»Ώβ€Œβ€β€ο»Ώβ€Œβ€‹β€‹β€β€‹β€β€Œβ€Œβ€‹ο»Ώβ€‹β€β€‹ο»Ώβ€‹β€β€‹β€β€Œβ€Œβ€‹ο»Ώβ€Œβ€Œβ€Œβ€‹β€Œβ€‹β€‹β€ο»Ώβ€β€Œβ€β€‹ο»Ώβ€Œβ€β€β€‹β€Œβ€β€β€Œβ€Œβ€ο»Ώβ€‹β€Œβ€β€Œβ€‹β€Œο»Ώβ€‹β€β€Œβ€β€Œβ€Œβ€Œβ€ο»Ώβ€β€‹β€β€Œβ€Œβ€‹ο»Ώβ€Œβ€Œβ€Œβ€‹β€‹β€β€Œβ€Œο»Ώο»Ώβ€Œβ€β€ο»Ώβ€Œβ€β€Œβ€Œβ€Œο»Ώβ€β€Œβ€‹β€β€Œβ€Œβ€‹ο»Ώβ€‹ο»Ώβ€Œβ€‹β€Œβ€‹β€‹β€β€Œβ€Œβ€‹ο»Ώβ€‹ο»Ώβ€Œβ€‹β€Œβ€‹β€‹β€β€Œβ€Œβ€‹ο»Ώβ€‹β€β€‹ο»Ώβ€‹β€β€‹ο»Ώβ€Œβ€β€‹ο»Ώβ€‹β€Œβ€Œβ€Œβ€‹ο»Ώβ€Œβ€‹β€‹ο»Ώβ€Œβ€‹β€ο»Ώβ€‹ο»Ώβ€‹ο»Ώβ€Œβ€β€‹β€β€Œβ€‹β€β€‹β€‹ο»Ώβ€β€Œβ€Œβ€ο»Ώβ€‹β€Œβ€‹β€Œβ€β€Œβ€Œβ€Œβ€‹β€‹β€β€Œβ€Œβ€‹ο»Ώβ€‹β€β€‹ο»Ώβ€‹β€β€‹β€β€Œβ€Œβ€‹ο»Ώβ€Œβ€Œβ€Œβ€‹β€Œβ€‹β€‹β€ο»Ώβ€β€Œο»Ώβ€Œβ€‹β€Œβ€β€Œβ€Œβ€Œο»Ώβ€β€‹β€Œο»Ώβ€Œβ€‹β€‹ο»Ώο»Ώο»Ώβ€Œβ€β€‹β€β€Œβ€β€‹β€Œβ€Œο»Ώβ€‹ο»Ώβ€Œβ€β€Œβ€Œβ€Œβ€Œβ€Œβ€Œβ€Œο»Ώβ€‹β€β€Œβ€ο»Ώβ€‹β€‹ο»Ώο»Ώβ€Œβ€Œβ€β€β€‹β€Œο»Ώβ€Œβ€‹β€Œο»Ώβ€Œβ€‹β€Œο»Ώβ€‹β€‹β€Œο»Ώβ€‹ο»Ώβ€‹β€β€Œβ€Œβ€‹ο»Ώβ€‹ο»Ώβ€Œβ€‹β€‹β€Œβ€‹β€β€Œβ€Œβ€‹ο»Ώβ€‹β€β€Œβ€‹β€Œβ€β€‹β€β€Œβ€Œβ€‹ο»Ώβ€‹β€β€Œβ€‹β€Œβ€β€Œβ€β€β€Œβ€Œβ€ο»Ώβ€β€Œο»Ώβ€Œβ€‹β€Œβ€β€Œβ€Œβ€Œβ€ο»Ώβ€‹β€‹ο»Ώβ€Œβ€‹β€‹ο»Ώβ€Œο»Ώβ€‹ο»Ώβ€‹β€Œβ€‹β€ο»Ώβ€β€Œο»Ώβ€‹ο»Ώβ€Œβ€β€‹β€Œβ€Œβ€ο»Ώβ€β€Œβ€β€β€Œβ€Œο»Ώβ€Œβ€‹β€Œο»Ώβ€β€Œβ€‹β€ο»Ώβ€β€Œο»Ώβ€‹ο»Ώβ€Œο»Ώβ€Œβ€‹β€Œο»Ώβ€Œβ€Œβ€Œβ€β€Œβ€‹β€Œβ€β€β€Œβ€Œβ€ο»Ώο»Ώβ€‹β€β€Œβ€β€Œβ€β€β€Œβ€Œβ€β€Œβ€‹β€‹ο»Ώο»Ώβ€Œβ€Œβ€β€Œο»Ώβ€Œο»Ώβ€‹β€‹β€Œβ€β€ο»Ώβ€Œβ€Œβ€Œβ€β€Œβ€β€‹β€Œβ€Œο»Ώβ€Œβ€‹β€Œο»Ώβ€Œβ€Œβ€Œβ€β€Œβ€β€‹ο»Ώβ€Œβ€β€Œβ€Œβ€Œβ€Œβ€Œβ€ο»Ώβ€Œβ€Œβ€Œβ€‹β€Œβ€Œο»Ώβ€Œβ€β€Œο»Ώβ€Œβ€Œβ€Œβ€‹ο»Ώο»Ώβ€Œβ€ο»Ώβ€‹β€Œβ€β€Œβ€β€Œο»Ώβ€β€β€‹ο»Ώβ€Œβ€‹β€Œβ€ο»Ώβ€β€Œβ€‹β€Œο»Ώβ€Œβ€‹ο»Ώο»Ώβ€‹β€β€Œβ€β€Œο»Ώβ€Œβ€‹β€Œο»Ώβ€β€Œβ€Œο»Ώβ€‹β€‹β€Œβ€β€Œβ€Œβ€‹ο»Ώο»Ώβ€Œβ€Œβ€β€‹β€β€Œβ€ο»Ώβ€‹β€Œβ€ο»Ώο»Ώβ€Œβ€β€Œο»Ώβ€‹β€β€Œβ€β€Œο»Ώβ€‹β€‹β€Œβ€β€‹β€Œβ€Œο»Ώβ€Œβ€‹β€Œβ€β€β€‹β€‹ο»Ώο»Ώβ€Œβ€Œο»Ώβ€‹β€‹β€Œβ€β€‹β€Œβ€Œβ€β€Œο»Ώβ€Œβ€β€Œβ€Œβ€Œβ€‹β€‹β€β€Œο»Ώβ€Œβ€Œβ€Œβ€β€β€Œβ€Œβ€ο»Ώβ€‹β€Œβ€β€Œβ€‹β€Œβ€β€Œβ€Œβ€Œο»Ώβ€‹β€β€‹β€β€Œβ€Œβ€‹ο»Ώβ€Œβ€Œβ€Œβ€‹β€‹β€β€Œβ€Œο»Ώο»Ώβ€Œβ€β€ο»Ώβ€Œβ€β€Œβ€Œβ€Œο»Ώβ€β€Œβ€‹β€β€Œβ€Œβ€‹ο»Ώβ€‹ο»Ώβ€Œβ€‹β€Œβ€‹β€‹β€β€Œβ€Œβ€‹ο»Ώβ€‹ο»Ώβ€Œβ€‹β€Œβ€‹β€‹β€β€Œβ€Œβ€‹ο»Ώβ€‹β€β€‹ο»Ώβ€‹β€β€Œβ€‹β€β€β€‹ο»Ώβ€‹β€‹β€‹ο»Ώβ€Œο»Ώβ€Œο»Ώβ€β€β€‹β€ο»Ώβ€Œβ€Œβ€β€β€Œβ€Œβ€Œβ€‹β€β€Œβ€β€‹β€β€Œβ€ο»Ώβ€Œβ€Œβ€β€β€Œβ€Œβ€Œβ€‹β€‹β€Œβ€Œβ€Œβ€‹β€‹β€β€Œβ€Œβ€‹ο»Ώβ€‹β€β€‹ο»Ώβ€‹β€β€‹β€β€Œβ€Œβ€‹ο»Ώβ€Œβ€Œβ€Œβ€‹β€Œβ€‹β€‹β€ο»Ώβ€β€Œο»Ώβ€‹β€β€Œβ€β€β€Œβ€Œβ€β€‹ο»Ώβ€Œβ€β€β€‹β€Œβ€Œβ€Œβ€‹β€Œβ€β€Œβ€Œβ€Œο»Ώβ€β€‹β€Œο»Ώβ€Œβ€‹β€‹β€β€Œβ€Œβ€‹ο»Ώβ€Œβ€Œβ€Œβ€‹β€‹β€β€Œβ€Œο»Ώο»Ώβ€Œβ€β€ο»Ώβ€Œβ€β€Œβ€Œβ€Œο»Ώβ€β€Œβ€‹β€β€Œβ€Œβ€‹ο»Ώβ€‹ο»Ώβ€Œβ€‹β€Œβ€‹β€‹β€β€Œβ€Œβ€‹ο»Ώβ€‹ο»Ώβ€Œβ€‹β€Œβ€‹β€‹β€β€Œβ€Œβ€‹ο»Ώβ€‹β€β€‹ο»Ώβ€‹β€β€‹ο»Ώβ€Œο»Ώβ€Œβ€β€β€Œβ€Œο»Ώβ€β€β€Œβ€Œβ€β€β€Œο»Ώβ€‹β€Œβ€Œβ€β€‹β€β€Œο»Ώβ€Œβ€β€Œβ€Œβ€Œβ€β€Œβ€‹β€Œβ€‹β€Œβ€Œβ€‹ο»Ώβ€Œβ€β€ο»Ώβ€Œβ€‹β€‹β€β€‹β€β€Œβ€Œβ€‹ο»Ώβ€‹β€β€‹ο»Ώβ€‹β€β€‹β€β€Œβ€Œβ€‹ο»Ώβ€Œβ€Œβ€Œβ€‹β€Œβ€‹β€‹β€ο»Ώβ€β€Œβ€β€‹ο»Ώβ€Œβ€β€β€‹β€Œβ€β€β€Œβ€Œβ€ο»Ώβ€‹β€Œβ€β€Œβ€‹β€Œο»Ώβ€‹β€β€Œβ€β€Œβ€Œβ€Œβ€ο»Ώβ€β€‹β€β€Œβ€Œβ€‹ο»Ώβ€Œβ€Œβ€Œβ€‹β€‹β€β€Œβ€Œο»Ώο»Ώβ€Œβ€β€ο»Ώβ€Œβ€β€Œβ€Œβ€Œο»Ώβ€β€Œβ€‹β€β€Œβ€Œβ€‹ο»Ώβ€‹ο»Ώβ€Œβ€‹β€Œβ€‹β€‹β€β€Œβ€Œβ€‹ο»Ώβ€‹ο»Ώβ€Œβ€‹β€Œβ€‹β€‹β€β€Œβ€Œβ€‹ο»Ώβ€‹β€β€‹ο»Ώβ€‹β€β€‹ο»Ώβ€Œβ€β€‹ο»Ώβ€‹β€Œβ€Œβ€Œβ€‹ο»Ώβ€Œβ€‹β€‹ο»Ώβ€Œβ€‹β€ο»Ώβ€‹ο»Ώβ€‹ο»Ώβ€Œβ€β€‹β€β€Œβ€‹β€β€‹β€‹ο»Ώβ€β€Œβ€Œβ€ο»Ώβ€‹β€Œβ€‹β€Œβ€β€Œβ€Œβ€Œβ€‹β€‹β€β€Œβ€Œβ€‹ο»Ώβ€‹β€β€‹ο»Ώβ€‹β€β€‹β€β€Œβ€Œβ€‹ο»Ώβ€Œβ€Œβ€Œβ€‹β€Œβ€‹β€‹β€ο»Ώβ€β€Œο»Ώβ€Œβ€‹β€Œβ€β€Œβ€Œβ€Œο»Ώβ€β€‹β€Œο»Ώβ€Œβ€‹β€‹β€β€Œβ€β€Œο»Ώβ€‹β€‹β€Œβ€β€Œβ€Œβ€Œο»Ώβ€‹β€β€Œο»Ώβ€‹ο»Ώβ€Œο»Ώβ€‹β€‹β€Œβ€β€Œβ€Œβ€Œβ€β€‹ο»Ώβ€Œο»Ώβ€Œβ€‹β€Œβ€β€β€Œβ€Œο»Ώβ€Œβ€β€Œβ€β€Œβ€Œβ€‹ο»Ώο»Ώβ€Œβ€Œο»Ώβ€‹β€‹β€Œο»Ώβ€Œβ€Œβ€Œβ€β€‹β€β€Œβ€ο»Ώβ€‹β€Œβ€β€β€Œβ€Œο»Ώβ€‹ο»Ώβ€Œβ€β€β€‹β€Œβ€β€Œβ€Œβ€Œβ€β€Œβ€‹β€‹β€β€‹β€β€Œο»Ώο»Ώβ€Œ

[Image: Image for post]β€‹β€‹β€‹β€‹β€Œο»Ώβ€ο»Ώβ€‹β€β€‹β€β€Œβ€ο»Ώο»Ώβ€Œο»Ώβ€‹β€β€Œβ€β€β€Œβ€Œβ€β€Œο»Ώβ€Œβ€β€β€Œβ€Œβ€ο»Ώβ€β€‹β€β€‹β€β€‹ο»Ώβ€β€β€‹β€β€‹β€β€Œο»Ώβ€‹ο»Ώβ€Œβ€β€‹β€Œβ€Œβ€ο»Ώβ€β€Œβ€β€β€Œβ€Œο»Ώβ€Œβ€‹β€Œο»Ώβ€β€Œβ€‹β€ο»Ώβ€β€Œβ€β€β€Œβ€Œβ€ο»Ώο»Ώβ€‹β€β€‹β€β€‹β€ο»Ώβ€‹β€‹β€β€‹β€β€Œβ€β€β€‹β€Œο»Ώβ€‹β€β€Œβ€β€Œβ€Œβ€Œβ€β€Œβ€β€‹β€β€‹β€β€‹ο»Ώβ€β€β€‹β€β€‹β€β€Œβ€β€β€‹β€Œο»Ώβ€Œβ€‹β€Œο»Ώβ€Œβ€‹β€Œο»Ώβ€‹β€‹β€Œο»Ώβ€‹ο»Ώβ€‹ο»Ώβ€β€β€‹β€ο»Ώο»Ώβ€‹β€ο»Ώο»Ώβ€Œβ€β€β€Œβ€Œβ€ο»Ώβ€β€Œο»Ώβ€Œβ€‹β€Œβ€β€Œβ€Œβ€Œβ€ο»Ώβ€‹β€‹ο»Ώβ€Œβ€‹β€‹ο»Ώβ€Œο»Ώβ€‹ο»Ώβ€‹β€Œβ€‹β€ο»Ώβ€β€Œο»Ώβ€‹ο»Ώβ€Œβ€β€‹β€Œβ€Œβ€ο»Ώβ€β€Œβ€β€β€Œβ€Œο»Ώβ€Œβ€‹β€Œο»Ώβ€β€Œβ€‹β€ο»Ώβ€β€Œο»Ώβ€‹ο»Ώβ€Œο»Ώβ€Œβ€‹β€Œο»Ώβ€Œβ€Œβ€Œβ€β€Œβ€‹β€Œβ€β€β€Œβ€Œβ€ο»Ώο»Ώβ€‹β€ο»Ώο»Ώβ€Œβ€β€β€Œβ€Œβ€ο»Ώβ€β€Œο»Ώβ€Œβ€‹β€Œβ€β€Œβ€Œβ€Œβ€ο»Ώβ€β€Œο»Ώβ€Œβ€‹β€‹β€ο»Ώο»Ώβ€Œβ€β€Œβ€Œβ€Œβ€β€Œβ€‹β€Œβ€β€β€Œβ€Œο»Ώβ€Œβ€‹β€‹β€ο»Ώο»Ώβ€Œβ€ο»Ώβ€Œβ€Œβ€ο»Ώο»Ώβ€Œβ€β€Œβ€‹β€Œβ€β€Œβ€Œβ€‹ο»Ώο»Ώβ€Œβ€Œο»Ώβ€‹β€‹β€Œο»Ώβ€‹β€β€Œβ€β€Œβ€Œβ€Œο»Ώβ€‹ο»Ώβ€Œβ€β€Œβ€Œβ€Œβ€ο»Ώβ€β€Œο»Ώβ€Œβ€‹β€Œβ€β€‹β€Œβ€Œο»Ώβ€Œβ€‹β€Œβ€β€β€Œβ€Œβ€ο»Ώο»Ώβ€Œβ€ο»Ώβ€β€‹ο»Ώβ€ο»Ώβ€Œβ€β€β€Œβ€Œβ€β€Œβ€‹β€‹ο»Ώο»Ώβ€Œβ€Œβ€β€Œο»Ώβ€Œο»Ώβ€‹β€‹β€Œβ€β€ο»Ώβ€Œβ€Œβ€Œβ€β€Œβ€β€‹β€Œβ€Œο»Ώβ€Œβ€‹β€Œο»Ώβ€Œβ€Œβ€Œβ€β€Œβ€β€‹ο»Ώβ€Œβ€β€Œβ€Œβ€Œβ€Œβ€Œβ€ο»Ώβ€Œβ€Œβ€Œβ€‹β€Œβ€Œο»Ώβ€Œβ€β€Œο»Ώβ€Œβ€Œβ€Œβ€‹ο»Ώο»Ώβ€Œβ€ο»Ώβ€‹β€Œβ€β€Œβ€β€Œο»Ώβ€β€β€‹ο»Ώβ€Œβ€‹β€Œβ€ο»Ώβ€β€Œβ€‹β€Œο»Ώβ€Œβ€‹ο»Ώο»Ώβ€‹ο»Ώβ€ο»Ώβ€Œο»Ώβ€Œβ€‹β€Œο»Ώβ€β€Œβ€Œο»Ώβ€‹β€‹β€Œβ€β€Œβ€Œβ€‹ο»Ώο»Ώβ€Œβ€Œβ€β€‹β€β€Œβ€ο»Ώβ€‹β€Œβ€ο»Ώο»Ώβ€Œβ€β€Œο»Ώβ€‹ο»Ώβ€ο»Ώβ€Œο»Ώβ€‹β€‹β€Œβ€β€‹β€Œβ€Œο»Ώβ€Œβ€‹β€Œβ€β€β€‹β€‹ο»Ώο»Ώβ€Œβ€Œο»Ώβ€‹β€‹β€Œβ€β€‹β€Œβ€Œβ€β€Œο»Ώβ€Œβ€β€Œβ€Œβ€Œβ€‹β€‹β€β€Œο»Ώβ€Œβ€Œβ€Œβ€β€β€Œβ€Œβ€ο»Ώβ€‹β€Œβ€β€Œβ€‹β€Œβ€β€Œβ€Œβ€Œο»Ώβ€‹β€β€‹β€β€Œβ€Œβ€‹ο»Ώβ€Œβ€Œβ€Œβ€‹β€‹β€β€Œβ€Œο»Ώο»Ώβ€Œβ€β€ο»Ώβ€Œβ€β€Œβ€Œβ€Œο»Ώβ€β€Œβ€‹β€β€Œβ€Œβ€‹ο»Ώβ€‹ο»Ώβ€Œβ€‹β€Œβ€‹β€‹β€β€Œβ€Œβ€‹ο»Ώβ€‹ο»Ώβ€Œβ€‹β€Œβ€‹β€‹β€β€Œβ€Œβ€‹ο»Ώβ€‹β€β€‹ο»Ώβ€‹β€β€Œβ€‹β€β€β€‹ο»Ώβ€‹β€‹β€‹ο»Ώβ€Œο»Ώβ€Œο»Ώβ€β€β€‹β€ο»Ώβ€Œβ€Œβ€β€β€Œβ€Œβ€Œβ€‹β€β€Œβ€β€‹β€β€Œβ€ο»Ώβ€Œβ€Œβ€β€β€Œβ€Œβ€Œβ€‹β€‹β€Œβ€Œβ€Œβ€‹β€‹β€β€Œβ€Œβ€‹ο»Ώβ€‹β€β€‹ο»Ώβ€‹β€β€‹β€β€Œβ€Œβ€‹ο»Ώβ€Œβ€Œβ€Œβ€‹β€Œβ€‹β€‹β€ο»Ώβ€β€Œο»Ώβ€‹β€β€Œβ€β€β€Œβ€Œβ€β€‹ο»Ώβ€Œβ€β€β€‹β€Œβ€Œβ€Œβ€‹β€Œβ€β€Œβ€Œβ€Œο»Ώβ€β€‹β€Œο»Ώβ€Œβ€‹β€‹β€β€Œβ€Œβ€‹ο»Ώβ€Œβ€Œβ€Œβ€‹β€‹β€β€Œβ€Œο»Ώο»Ώβ€Œβ€β€ο»Ώβ€Œβ€β€Œβ€Œβ€Œο»Ώβ€β€Œβ€‹β€β€Œβ€Œβ€‹ο»Ώβ€‹ο»Ώβ€Œβ€‹β€Œβ€‹β€‹β€β€Œβ€Œβ€‹ο»Ώβ€‹ο»Ώβ€Œβ€‹β€Œβ€‹β€‹β€β€Œβ€Œβ€‹ο»Ώβ€‹β€β€‹ο»Ώβ€‹β€β€Œβ€‹β€β€β€Œβ€‹β€Œβ€β€Œβ€Œβ€Œβ€β€Œβ€Œο»Ώο»Ώβ€Œβ€Œβ€‹β€β€Œβ€β€β€‹β€Œβ€ο»Ώβ€β€Œο»Ώβ€β€‹β€Œο»Ώβ€β€‹β€‹ο»Ώβ€Œβ€‹β€Œβ€β€β€β€Œβ€‹β€β€‹β€‹β€β€Œβ€Œβ€‹ο»Ώβ€‹β€β€‹ο»Ώβ€‹β€β€‹β€β€Œβ€Œβ€‹ο»Ώβ€Œβ€Œβ€Œβ€‹β€Œβ€‹β€‹β€ο»Ώβ€β€Œβ€β€‹ο»Ώβ€Œβ€β€β€‹β€Œβ€β€β€Œβ€Œβ€ο»Ώβ€‹β€Œβ€β€Œβ€‹β€Œο»Ώβ€‹β€β€Œβ€β€Œβ€Œβ€Œβ€ο»Ώβ€β€‹β€β€Œβ€Œβ€‹ο»Ώβ€Œβ€Œβ€Œβ€‹β€‹β€β€Œβ€Œο»Ώο»Ώβ€Œβ€β€ο»Ώβ€Œβ€β€Œβ€Œβ€Œο»Ώβ€β€Œβ€‹β€β€Œβ€Œβ€‹ο»Ώβ€‹ο»Ώβ€Œβ€‹β€Œβ€‹β€‹β€β€Œβ€Œβ€‹ο»Ώβ€‹ο»Ώβ€Œβ€‹β€Œβ€‹β€‹β€β€Œβ€Œβ€‹ο»Ώβ€‹β€β€‹ο»Ώβ€‹β€β€Œβ€Œβ€β€β€Œβ€‹β€Œβ€Œβ€Œο»Ώβ€Œβ€‹β€Œβ€Œβ€‹β€β€Œο»Ώβ€β€β€Œβ€‹ο»Ώο»Ώβ€Œβ€ο»Ώβ€β€Œβ€‹β€β€Œβ€Œβ€Œβ€Œβ€‹β€Œο»Ώβ€β€β€Œο»Ώβ€Œβ€‹β€Œβ€ο»Ώβ€Œβ€‹β€β€Œβ€Œβ€‹ο»Ώβ€‹β€β€‹ο»Ώβ€‹β€β€‹β€β€Œβ€Œβ€‹ο»Ώβ€Œβ€Œβ€Œβ€‹β€Œβ€‹β€‹β€ο»Ώβ€β€Œο»Ώβ€Œβ€‹β€Œβ€β€Œβ€Œβ€Œο»Ώβ€β€‹β€Œο»Ώβ€Œβ€‹β€‹ο»Ώο»Ώο»Ώβ€Œβ€β€‹β€β€Œβ€β€‹β€Œβ€Œο»Ώβ€‹ο»Ώβ€Œβ€β€Œβ€Œβ€Œβ€Œβ€Œβ€Œβ€Œο»Ώβ€‹β€β€Œβ€ο»Ώβ€‹β€‹ο»Ώο»Ώβ€Œβ€Œβ€β€β€‹β€Œο»Ώβ€Œβ€‹β€Œο»Ώβ€Œβ€‹β€Œο»Ώβ€‹β€‹β€Œο»Ώβ€‹ο»Ώβ€‹β€β€Œβ€Œβ€‹ο»Ώβ€‹ο»Ώβ€Œβ€‹β€‹β€Œβ€‹β€β€Œβ€Œβ€‹ο»Ώβ€‹β€β€Œβ€‹β€Œβ€β€‹β€β€Œβ€Œβ€‹ο»Ώβ€‹β€β€Œβ€‹β€Œβ€β€Œβ€β€β€Œβ€Œβ€ο»Ώβ€β€Œο»Ώβ€Œβ€‹β€Œβ€β€Œβ€Œβ€Œβ€ο»Ώβ€‹β€‹ο»Ώβ€Œβ€‹β€‹ο»Ώβ€Œο»Ώβ€‹ο»Ώβ€‹β€Œβ€‹β€ο»Ώβ€β€Œο»Ώβ€‹ο»Ώβ€Œβ€β€‹β€Œβ€Œβ€ο»Ώβ€β€Œβ€β€β€Œβ€Œο»Ώβ€Œβ€‹β€Œο»Ώβ€β€Œβ€‹β€ο»Ώβ€β€Œο»Ώβ€‹ο»Ώβ€Œο»Ώβ€Œβ€‹β€Œο»Ώβ€Œβ€Œβ€Œβ€β€Œβ€‹β€Œβ€β€β€Œβ€Œβ€ο»Ώο»Ώβ€‹β€β€Œβ€β€Œβ€β€β€Œβ€Œβ€β€Œβ€‹β€‹ο»Ώο»Ώβ€Œβ€Œβ€β€Œο»Ώβ€Œο»Ώβ€‹β€‹β€Œβ€β€ο»Ώβ€Œβ€Œβ€Œβ€β€Œβ€β€‹β€Œβ€Œο»Ώβ€Œβ€‹β€Œο»Ώβ€Œβ€Œβ€Œβ€β€Œβ€β€‹ο»Ώβ€Œβ€β€Œβ€Œβ€Œβ€Œβ€Œβ€ο»Ώβ€Œβ€Œβ€Œβ€‹β€Œβ€Œο»Ώβ€Œβ€β€Œο»Ώβ€Œβ€Œβ€Œβ€‹ο»Ώο»Ώβ€Œβ€ο»Ώβ€‹β€Œβ€β€Œβ€β€Œο»Ώβ€β€β€‹ο»Ώβ€Œβ€‹β€Œβ€ο»Ώβ€β€Œβ€‹β€Œο»Ώβ€Œβ€‹ο»Ώο»Ώβ€‹β€β€Œβ€β€Œο»Ώβ€Œβ€‹β€Œο»Ώβ€β€Œβ€Œο»Ώβ€‹β€‹β€Œβ€β€Œβ€Œβ€‹ο»Ώο»Ώβ€Œβ€Œβ€β€‹β€β€Œβ€ο»Ώβ€‹β€Œβ€ο»Ώο»Ώβ€Œβ€β€Œο»Ώβ€‹β€β€Œβ€β€Œο»Ώβ€‹β€‹β€Œβ€β€‹β€Œβ€Œο»Ώβ€Œβ€‹β€Œβ€β€β€‹β€‹ο»Ώο»Ώβ€Œβ€Œο»Ώβ€‹β€‹β€Œβ€β€‹β€Œβ€Œβ€β€Œο»Ώβ€Œβ€β€Œβ€Œβ€Œβ€‹β€‹β€β€Œο»Ώβ€Œβ€Œβ€Œβ€β€β€Œβ€Œβ€ο»Ώβ€‹β€Œβ€β€Œβ€‹β€Œβ€β€Œβ€Œβ€Œο»Ώβ€‹β€β€‹β€β€Œβ€Œβ€‹ο»Ώβ€Œβ€Œβ€Œβ€‹β€‹β€β€Œβ€Œο»Ώο»Ώβ€Œβ€β€ο»Ώβ€Œβ€β€Œβ€Œβ€Œο»Ώβ€β€Œβ€‹β€β€Œβ€Œβ€‹ο»Ώβ€‹ο»Ώβ€Œβ€‹β€Œβ€‹β€‹β€β€Œβ€Œβ€‹ο»Ώβ€‹ο»Ώβ€Œβ€‹β€Œβ€‹β€‹β€β€Œβ€Œβ€‹ο»Ώβ€‹β€β€‹ο»Ώβ€‹β€β€Œβ€‹β€β€β€‹ο»Ώβ€‹β€‹β€‹ο»Ώβ€Œο»Ώβ€Œο»Ώβ€β€β€‹β€ο»Ώβ€Œβ€Œβ€β€β€Œβ€Œβ€Œβ€‹β€β€Œβ€β€‹β€β€Œβ€ο»Ώβ€Œβ€Œβ€β€β€Œβ€Œβ€Œβ€‹β€‹β€Œβ€Œβ€Œβ€‹β€‹β€β€Œβ€Œβ€‹ο»Ώβ€‹β€β€‹ο»Ώβ€‹β€β€‹β€β€Œβ€Œβ€‹ο»Ώβ€Œβ€Œβ€Œβ€‹β€Œβ€‹β€‹β€ο»Ώβ€β€Œο»Ώβ€‹β€β€Œβ€β€β€Œβ€Œβ€β€‹ο»Ώβ€Œβ€β€β€‹β€Œβ€Œβ€Œβ€‹β€Œβ€β€Œβ€Œβ€Œο»Ώβ€β€‹β€Œο»Ώβ€Œβ€‹β€‹β€β€Œβ€Œβ€‹ο»Ώβ€Œβ€Œβ€Œβ€‹β€‹β€β€Œβ€Œο»Ώο»Ώβ€Œβ€β€ο»Ώβ€Œβ€β€Œβ€Œβ€Œο»Ώβ€β€Œβ€‹β€β€Œβ€Œβ€‹ο»Ώβ€‹ο»Ώβ€Œβ€‹β€Œβ€‹β€‹β€β€Œβ€Œβ€‹ο»Ώβ€‹ο»Ώβ€Œβ€‹β€Œβ€‹β€‹β€β€Œβ€Œβ€‹ο»Ώβ€‹β€β€‹ο»Ώβ€‹β€β€Œβ€‹β€β€β€Œβ€‹β€Œβ€β€Œβ€Œβ€Œβ€β€Œβ€Œο»Ώο»Ώβ€Œβ€Œβ€‹β€β€Œβ€β€β€‹β€Œβ€ο»Ώβ€β€Œο»Ώβ€β€‹β€Œο»Ώβ€β€‹β€‹ο»Ώβ€Œβ€‹β€Œβ€β€β€β€Œβ€‹β€β€‹β€‹β€β€Œβ€Œβ€‹ο»Ώβ€‹β€β€‹ο»Ώβ€‹β€β€‹β€β€Œβ€Œβ€‹ο»Ώβ€Œβ€Œβ€Œβ€‹β€Œβ€‹β€‹β€ο»Ώβ€β€Œβ€β€‹ο»Ώβ€Œβ€β€β€‹β€Œβ€β€β€Œβ€Œβ€ο»Ώβ€‹β€Œβ€β€Œβ€‹β€Œο»Ώβ€‹β€β€Œβ€β€Œβ€Œβ€Œβ€ο»Ώβ€β€‹β€β€Œβ€Œβ€‹ο»Ώβ€Œβ€Œβ€Œβ€‹β€‹β€β€Œβ€Œο»Ώο»Ώβ€Œβ€β€ο»Ώβ€Œβ€β€Œβ€Œβ€Œο»Ώβ€β€Œβ€‹β€β€Œβ€Œβ€‹ο»Ώβ€‹ο»Ώβ€Œβ€‹β€Œβ€‹β€‹β€β€Œβ€Œβ€‹ο»Ώβ€‹ο»Ώβ€Œβ€‹β€Œβ€‹β€‹β€β€Œβ€Œβ€‹ο»Ώβ€‹β€β€‹ο»Ώβ€‹β€β€Œβ€Œβ€β€β€Œβ€‹β€Œβ€Œβ€Œο»Ώβ€Œβ€‹β€Œβ€Œβ€‹β€β€Œο»Ώβ€β€β€Œβ€‹ο»Ώο»Ώβ€Œβ€ο»Ώβ€β€Œβ€‹β€β€Œβ€Œβ€Œβ€Œβ€‹β€Œο»Ώβ€β€β€Œο»Ώβ€Œβ€‹β€Œβ€ο»Ώβ€Œβ€‹β€β€Œβ€Œβ€‹ο»Ώβ€‹β€β€‹ο»Ώβ€‹β€β€‹β€β€Œβ€Œβ€‹ο»Ώβ€Œβ€Œβ€Œβ€‹β€Œβ€‹β€‹β€ο»Ώβ€β€Œο»Ώβ€Œβ€‹β€Œβ€β€Œβ€Œβ€Œο»Ώβ€β€‹β€Œο»Ώβ€Œβ€‹β€‹β€β€Œβ€β€Œο»Ώβ€‹β€‹β€Œβ€β€Œβ€Œβ€Œο»Ώβ€‹β€β€Œο»Ώβ€‹ο»Ώβ€Œο»Ώβ€‹β€‹β€Œβ€β€Œβ€Œβ€Œβ€β€‹ο»Ώβ€Œο»Ώβ€Œβ€‹β€Œβ€β€β€Œβ€Œο»Ώβ€Œβ€β€Œβ€β€Œβ€Œβ€‹ο»Ώο»Ώβ€Œβ€Œο»Ώβ€‹β€‹β€Œο»Ώβ€Œβ€Œβ€Œβ€β€‹β€β€Œβ€ο»Ώβ€‹β€Œβ€β€β€Œβ€Œο»Ώβ€‹ο»Ώβ€Œβ€β€β€‹β€Œβ€β€Œβ€Œβ€Œβ€β€Œβ€‹β€‹β€β€‹β€β€Œο»Ώο»Ώβ€Œ

This is a reverse engineering challenge. Using a static analysis tool for disassembly and/or decompilation (such as IDA or Ghidra) will quickly reveal that that this binary was written in Golang. By observing the functions in IDA we can see this Go binary is using fmt, base64, and a β€‹β€‹β€‹β€‹β€Œο»Ώβ€ο»Ώβ€‹β€β€‹β€β€Œβ€ο»Ώο»Ώβ€Œο»Ώβ€‹β€β€Œβ€β€β€Œβ€Œβ€β€Œο»Ώβ€Œβ€β€β€Œβ€Œβ€ο»Ώβ€β€‹β€β€‹β€β€‹ο»Ώβ€β€β€‹β€β€‹β€β€Œο»Ώβ€‹ο»Ώβ€Œβ€β€‹β€Œβ€Œβ€ο»Ώβ€β€Œβ€β€β€Œβ€Œο»Ώβ€Œβ€‹β€Œο»Ώβ€β€Œβ€‹β€ο»Ώβ€β€Œβ€β€β€Œβ€Œβ€ο»Ώο»Ώβ€‹β€β€‹β€β€‹β€ο»Ώβ€‹β€‹β€β€‹β€β€Œβ€β€β€‹β€Œο»Ώβ€‹β€β€Œβ€β€Œβ€Œβ€Œβ€β€Œβ€β€‹β€β€‹β€β€‹ο»Ώβ€β€β€‹β€β€‹β€β€Œβ€β€β€‹β€Œο»Ώβ€Œβ€‹β€Œο»Ώβ€Œβ€‹β€Œο»Ώβ€‹β€‹β€Œο»Ώβ€‹ο»Ώβ€‹ο»Ώβ€β€β€‹β€ο»Ώο»Ώβ€‹β€ο»Ώο»Ώβ€Œβ€β€β€Œβ€Œβ€ο»Ώβ€β€Œο»Ώβ€Œβ€‹β€Œβ€β€Œβ€Œβ€Œβ€ο»Ώβ€‹β€‹ο»Ώβ€Œβ€‹β€‹ο»Ώβ€Œο»Ώβ€‹ο»Ώβ€‹β€Œβ€‹β€ο»Ώβ€β€Œο»Ώβ€‹ο»Ώβ€Œβ€β€‹β€Œβ€Œβ€ο»Ώβ€β€Œβ€β€β€Œβ€Œο»Ώβ€Œβ€‹β€Œο»Ώβ€β€Œβ€‹β€ο»Ώβ€β€Œο»Ώβ€‹ο»Ώβ€Œο»Ώβ€Œβ€‹β€Œο»Ώβ€Œβ€Œβ€Œβ€β€Œβ€‹β€Œβ€β€β€Œβ€Œβ€ο»Ώο»Ώβ€‹β€ο»Ώο»Ώβ€Œβ€β€β€Œβ€Œβ€ο»Ώβ€β€Œο»Ώβ€Œβ€‹β€Œβ€β€Œβ€Œβ€Œβ€ο»Ώβ€β€Œο»Ώβ€Œβ€‹β€‹β€ο»Ώο»Ώβ€Œβ€β€Œβ€Œβ€Œβ€β€Œβ€‹β€Œβ€β€β€Œβ€Œο»Ώβ€Œβ€‹β€‹β€ο»Ώο»Ώβ€Œβ€ο»Ώβ€Œβ€Œβ€ο»Ώο»Ώβ€Œβ€β€Œβ€‹β€Œβ€β€Œβ€Œβ€‹ο»Ώο»Ώβ€Œβ€Œο»Ώβ€‹β€‹β€Œο»Ώβ€‹β€β€Œβ€β€Œβ€Œβ€Œο»Ώβ€‹ο»Ώβ€Œβ€β€Œβ€Œβ€Œβ€ο»Ώβ€β€Œο»Ώβ€Œβ€‹β€Œβ€β€‹β€Œβ€Œο»Ώβ€Œβ€‹β€Œβ€β€β€Œβ€Œβ€ο»Ώο»Ώβ€Œβ€ο»Ώβ€β€‹ο»Ώβ€ο»Ώβ€Œβ€β€β€Œβ€Œβ€β€Œβ€‹β€‹ο»Ώο»Ώβ€Œβ€Œβ€β€Œο»Ώβ€Œο»Ώβ€‹β€‹β€Œβ€β€ο»Ώβ€Œβ€Œβ€Œβ€β€Œβ€β€‹β€Œβ€Œο»Ώβ€Œβ€‹β€Œο»Ώβ€Œβ€Œβ€Œβ€β€Œβ€β€‹ο»Ώβ€Œβ€β€Œβ€Œβ€Œβ€Œβ€Œβ€ο»Ώβ€Œβ€Œβ€Œβ€‹β€Œβ€Œο»Ώβ€Œβ€β€Œο»Ώβ€Œβ€Œβ€Œβ€‹ο»Ώο»Ώβ€Œβ€ο»Ώβ€‹β€Œβ€β€Œβ€β€Œο»Ώβ€β€β€‹ο»Ώβ€Œβ€‹β€Œβ€ο»Ώβ€β€Œβ€‹β€Œο»Ώβ€Œβ€‹ο»Ώο»Ώβ€‹ο»Ώβ€ο»Ώβ€Œο»Ώβ€Œβ€‹β€Œο»Ώβ€β€Œβ€Œο»Ώβ€‹β€‹β€Œβ€β€Œβ€Œβ€‹ο»Ώο»Ώβ€Œβ€Œβ€β€‹β€β€Œβ€ο»Ώβ€‹β€Œβ€ο»Ώο»Ώβ€Œβ€β€Œο»Ώβ€‹ο»Ώβ€ο»Ώβ€Œο»Ώβ€‹β€‹β€Œβ€β€‹β€Œβ€Œο»Ώβ€Œβ€‹β€Œβ€β€β€‹β€‹ο»Ώο»Ώβ€Œβ€Œο»Ώβ€‹β€‹β€Œβ€β€‹β€Œβ€Œβ€β€Œο»Ώβ€Œβ€β€Œβ€Œβ€Œβ€‹β€‹β€β€Œο»Ώβ€Œβ€Œβ€Œβ€β€β€Œβ€Œβ€ο»Ώβ€‹β€Œβ€β€Œβ€‹β€Œβ€β€Œβ€Œβ€Œο»Ώβ€‹β€β€‹β€β€Œβ€Œβ€‹ο»Ώβ€Œβ€Œβ€Œβ€‹β€‹β€β€Œβ€Œο»Ώο»Ώβ€Œβ€β€ο»Ώβ€Œβ€β€Œβ€Œβ€Œο»Ώβ€β€Œβ€‹β€β€Œβ€Œβ€‹ο»Ώβ€‹ο»Ώβ€Œβ€‹β€Œβ€‹β€‹β€β€Œβ€Œβ€‹ο»Ώβ€‹ο»Ώβ€Œβ€‹β€Œβ€‹β€‹β€β€Œβ€Œβ€‹ο»Ώβ€‹β€β€‹ο»Ώβ€‹β€β€Œβ€‹β€β€β€‹ο»Ώβ€‹β€‹β€‹ο»Ώβ€Œο»Ώβ€Œο»Ώβ€β€β€‹β€ο»Ώβ€Œβ€Œβ€β€β€Œβ€Œβ€Œβ€‹β€β€Œβ€β€‹β€β€Œβ€ο»Ώβ€Œβ€Œβ€β€β€Œβ€Œβ€Œβ€‹β€‹β€Œβ€Œβ€Œβ€‹β€‹β€β€Œβ€Œβ€‹ο»Ώβ€‹β€β€‹ο»Ώβ€‹β€β€‹β€β€Œβ€Œβ€‹ο»Ώβ€Œβ€Œβ€Œβ€‹β€Œβ€‹β€‹β€ο»Ώβ€β€Œο»Ώβ€‹β€β€Œβ€β€β€Œβ€Œβ€β€‹ο»Ώβ€Œβ€β€β€‹β€Œβ€Œβ€Œβ€‹β€Œβ€β€Œβ€Œβ€Œο»Ώβ€β€‹β€Œο»Ώβ€Œβ€‹β€‹β€β€Œβ€Œβ€‹ο»Ώβ€Œβ€Œβ€Œβ€‹β€‹β€β€Œβ€Œο»Ώο»Ώβ€Œβ€β€ο»Ώβ€Œβ€β€Œβ€Œβ€Œο»Ώβ€β€Œβ€‹β€β€Œβ€Œβ€‹ο»Ώβ€‹ο»Ώβ€Œβ€‹β€Œβ€‹β€‹β€β€Œβ€Œβ€‹ο»Ώβ€‹ο»Ώβ€Œβ€‹β€Œβ€‹β€‹β€β€Œβ€Œβ€‹ο»Ώβ€‹β€β€‹ο»Ώβ€‹β€β€Œο»Ώβ€β€Œβ€‹ο»Ώβ€‹β€β€‹ο»Ώβ€Œβ€Œβ€Œβ€‹ο»Ώβ€Œβ€Œβ€Œβ€β€β€Œο»Ώβ€Œβ€Œβ€Œβ€Œβ€β€β€‹ο»Ώβ€Œο»Ώβ€‹ο»Ώβ€β€Œβ€Œο»Ώβ€‹β€β€Œο»Ώβ€‹ο»Ώβ€Œβ€‹ο»Ώβ€‹β€‹β€β€Œβ€Œβ€‹ο»Ώβ€‹β€β€‹ο»Ώβ€‹β€β€‹β€β€Œβ€Œβ€‹ο»Ώβ€Œβ€Œβ€Œβ€‹β€Œβ€‹β€‹β€ο»Ώβ€β€Œβ€β€‹ο»Ώβ€Œβ€β€β€‹β€Œβ€β€β€Œβ€Œβ€ο»Ώβ€‹β€Œβ€β€Œβ€‹β€Œο»Ώβ€‹β€β€Œβ€β€Œβ€Œβ€Œβ€ο»Ώβ€β€‹β€β€Œβ€Œβ€‹ο»Ώβ€Œβ€Œβ€Œβ€‹β€‹β€β€Œβ€Œο»Ώο»Ώβ€Œβ€β€ο»Ώβ€Œβ€β€Œβ€Œβ€Œο»Ώβ€β€Œβ€‹β€β€Œβ€Œβ€‹ο»Ώβ€‹ο»Ώβ€Œβ€‹β€Œβ€‹β€‹β€β€Œβ€Œβ€‹ο»Ώβ€‹ο»Ώβ€Œβ€‹β€Œβ€‹β€‹β€β€Œβ€Œβ€‹ο»Ώβ€‹β€β€‹ο»Ώβ€‹β€β€Œβ€Œβ€Œβ€‹β€Œβ€‹β€‹β€β€Œβ€‹β€Œβ€Œβ€Œο»Ώβ€β€β€‹β€ο»Ώβ€Œβ€‹ο»Ώβ€Œβ€Œβ€Œβ€Œβ€‹β€‹β€Œβ€Œβ€Œβ€Œβ€Œβ€Œβ€‹β€β€‹ο»Ώβ€Œο»Ώβ€Œβ€‹β€ο»Ώβ€Œβ€ο»Ώο»Ώβ€‹β€β€Œβ€Œβ€‹ο»Ώβ€‹β€β€‹ο»Ώβ€‹β€β€‹β€β€Œβ€Œβ€‹ο»Ώβ€Œβ€Œβ€Œβ€‹β€Œβ€‹β€‹β€ο»Ώβ€β€Œο»Ώβ€Œβ€‹β€Œβ€β€Œβ€Œβ€Œο»Ώβ€β€‹β€Œο»Ώβ€Œβ€‹β€‹ο»Ώο»Ώο»Ώβ€Œβ€β€‹β€β€Œβ€β€‹β€Œβ€Œο»Ώβ€‹ο»Ώβ€Œβ€β€Œβ€Œβ€Œβ€Œβ€Œβ€Œβ€Œο»Ώβ€‹β€β€Œβ€ο»Ώβ€‹β€‹ο»Ώο»Ώβ€Œβ€Œβ€β€β€‹β€Œο»Ώβ€Œβ€‹β€Œο»Ώβ€Œβ€‹β€Œο»Ώβ€‹β€‹β€Œο»Ώβ€‹ο»Ώβ€‹β€β€Œβ€Œβ€‹ο»Ώβ€‹ο»Ώβ€Œβ€‹β€‹β€Œβ€‹β€β€Œβ€Œβ€‹ο»Ώβ€‹β€β€Œβ€‹β€Œβ€β€‹β€β€Œβ€Œβ€‹ο»Ώβ€‹β€β€Œβ€‹β€Œβ€β€Œβ€β€β€Œβ€Œβ€ο»Ώβ€β€Œο»Ώβ€Œβ€‹β€Œβ€β€Œβ€Œβ€Œβ€ο»Ώβ€‹β€‹ο»Ώβ€Œβ€‹β€‹ο»Ώβ€Œο»Ώβ€‹ο»Ώβ€‹β€Œβ€‹β€ο»Ώβ€β€Œο»Ώβ€‹ο»Ώβ€Œβ€β€‹β€Œβ€Œβ€ο»Ώβ€β€Œβ€β€β€Œβ€Œο»Ώβ€Œβ€‹β€Œο»Ώβ€β€Œβ€‹β€ο»Ώβ€β€Œο»Ώβ€‹ο»Ώβ€Œο»Ώβ€Œβ€‹β€Œο»Ώβ€Œβ€Œβ€Œβ€β€Œβ€‹β€Œβ€β€β€Œβ€Œβ€ο»Ώο»Ώβ€‹β€β€Œβ€β€Œβ€β€β€Œβ€Œβ€β€Œβ€‹β€‹ο»Ώο»Ώβ€Œβ€Œβ€β€Œο»Ώβ€Œο»Ώβ€‹β€‹β€Œβ€β€ο»Ώβ€Œβ€Œβ€Œβ€β€Œβ€β€‹β€Œβ€Œο»Ώβ€Œβ€‹β€Œο»Ώβ€Œβ€Œβ€Œβ€β€Œβ€β€‹ο»Ώβ€Œβ€β€Œβ€Œβ€Œβ€Œβ€Œβ€ο»Ώβ€Œβ€Œβ€Œβ€‹β€Œβ€Œο»Ώβ€Œβ€β€Œο»Ώβ€Œβ€Œβ€Œβ€‹ο»Ώο»Ώβ€Œβ€ο»Ώβ€‹β€Œβ€β€Œβ€β€Œο»Ώβ€β€β€‹ο»Ώβ€Œβ€‹β€Œβ€ο»Ώβ€β€Œβ€‹β€Œο»Ώβ€Œβ€‹ο»Ώο»Ώβ€‹β€β€Œβ€β€Œο»Ώβ€Œβ€‹β€Œο»Ώβ€β€Œβ€Œο»Ώβ€‹β€‹β€Œβ€β€Œβ€Œβ€‹ο»Ώο»Ώβ€Œβ€Œβ€β€‹β€β€Œβ€ο»Ώβ€‹β€Œβ€ο»Ώο»Ώβ€Œβ€β€Œο»Ώβ€‹β€β€Œβ€β€Œο»Ώβ€‹β€‹β€Œβ€β€‹β€Œβ€Œο»Ώβ€Œβ€‹β€Œβ€β€β€‹β€‹ο»Ώο»Ώβ€Œβ€Œο»Ώβ€‹β€‹β€Œβ€β€‹β€Œβ€Œβ€β€Œο»Ώβ€Œβ€β€Œβ€Œβ€Œβ€‹β€‹β€β€Œο»Ώβ€Œβ€Œβ€Œβ€β€β€Œβ€Œβ€ο»Ώβ€‹β€Œβ€β€Œβ€‹β€Œβ€β€Œβ€Œβ€Œο»Ώβ€‹β€β€‹β€β€Œβ€Œβ€‹ο»Ώβ€Œβ€Œβ€Œβ€‹β€‹β€β€Œβ€Œο»Ώο»Ώβ€Œβ€β€ο»Ώβ€Œβ€β€Œβ€Œβ€Œο»Ώβ€β€Œβ€‹β€β€Œβ€Œβ€‹ο»Ώβ€‹ο»Ώβ€Œβ€‹β€Œβ€‹β€‹β€β€Œβ€Œβ€‹ο»Ώβ€‹ο»Ώβ€Œβ€‹β€Œβ€‹β€‹β€β€Œβ€Œβ€‹ο»Ώβ€‹β€β€‹ο»Ώβ€‹β€β€Œβ€‹β€β€β€‹ο»Ώβ€‹β€‹β€‹ο»Ώβ€Œο»Ώβ€Œο»Ώβ€β€β€‹β€ο»Ώβ€Œβ€Œβ€β€β€Œβ€Œβ€Œβ€‹β€β€Œβ€β€‹β€β€Œβ€ο»Ώβ€Œβ€Œβ€β€β€Œβ€Œβ€Œβ€‹β€‹β€Œβ€Œβ€Œβ€‹β€‹β€β€Œβ€Œβ€‹ο»Ώβ€‹β€β€‹ο»Ώβ€‹β€β€‹β€β€Œβ€Œβ€‹ο»Ώβ€Œβ€Œβ€Œβ€‹β€Œβ€‹β€‹β€ο»Ώβ€β€Œο»Ώβ€‹β€β€Œβ€β€β€Œβ€Œβ€β€‹ο»Ώβ€Œβ€β€β€‹β€Œβ€Œβ€Œβ€‹β€Œβ€β€Œβ€Œβ€Œο»Ώβ€β€‹β€Œο»Ώβ€Œβ€‹β€‹β€β€Œβ€Œβ€‹ο»Ώβ€Œβ€Œβ€Œβ€‹β€‹β€β€Œβ€Œο»Ώο»Ώβ€Œβ€β€ο»Ώβ€Œβ€β€Œβ€Œβ€Œο»Ώβ€β€Œβ€‹β€β€Œβ€Œβ€‹ο»Ώβ€‹ο»Ώβ€Œβ€‹β€Œβ€‹β€‹β€β€Œβ€Œβ€‹ο»Ώβ€‹ο»Ώβ€Œβ€‹β€Œβ€‹β€‹β€β€Œβ€Œβ€‹ο»Ώβ€‹β€β€‹ο»Ώβ€‹β€β€Œο»Ώβ€β€Œβ€‹ο»Ώβ€‹β€β€‹ο»Ώβ€Œβ€Œβ€Œβ€‹ο»Ώβ€Œβ€Œβ€Œβ€β€β€Œο»Ώβ€Œβ€Œβ€Œβ€Œβ€β€β€‹ο»Ώβ€Œο»Ώβ€‹ο»Ώβ€β€Œβ€Œο»Ώβ€‹β€β€Œο»Ώβ€‹ο»Ώβ€Œβ€‹ο»Ώβ€‹β€‹β€β€Œβ€Œβ€‹ο»Ώβ€‹β€β€‹ο»Ώβ€‹β€β€‹β€β€Œβ€Œβ€‹ο»Ώβ€Œβ€Œβ€Œβ€‹β€Œβ€‹β€‹β€ο»Ώβ€β€Œβ€β€‹ο»Ώβ€Œβ€β€β€‹β€Œβ€β€β€Œβ€Œβ€ο»Ώβ€‹β€Œβ€β€Œβ€‹β€Œο»Ώβ€‹β€β€Œβ€β€Œβ€Œβ€Œβ€ο»Ώβ€β€‹β€β€Œβ€Œβ€‹ο»Ώβ€Œβ€Œβ€Œβ€‹β€‹β€β€Œβ€Œο»Ώο»Ώβ€Œβ€β€ο»Ώβ€Œβ€β€Œβ€Œβ€Œο»Ώβ€β€Œβ€‹β€β€Œβ€Œβ€‹ο»Ώβ€‹ο»Ώβ€Œβ€‹β€Œβ€‹β€‹β€β€Œβ€Œβ€‹ο»Ώβ€‹ο»Ώβ€Œβ€‹β€Œβ€‹β€‹β€β€Œβ€Œβ€‹ο»Ώβ€‹β€β€‹ο»Ώβ€‹β€β€Œβ€Œβ€Œβ€‹β€Œβ€‹β€‹β€β€Œβ€‹β€Œβ€Œβ€Œο»Ώβ€β€β€‹β€ο»Ώβ€Œβ€‹ο»Ώβ€Œβ€Œβ€Œβ€Œβ€‹β€‹β€Œβ€Œβ€Œβ€Œβ€Œβ€Œβ€‹β€β€‹ο»Ώβ€Œο»Ώβ€Œβ€‹β€ο»Ώβ€Œβ€ο»Ώο»Ώβ€‹β€β€Œβ€Œβ€‹ο»Ώβ€‹β€β€‹ο»Ώβ€‹β€β€‹β€β€Œβ€Œβ€‹ο»Ώβ€Œβ€Œβ€Œβ€‹β€Œβ€‹β€‹β€ο»Ώβ€β€Œο»Ώβ€Œβ€‹β€Œβ€β€Œβ€Œβ€Œο»Ώβ€β€‹β€Œο»Ώβ€Œβ€‹β€‹β€β€Œβ€β€Œο»Ώβ€‹β€‹β€Œβ€β€Œβ€Œβ€Œο»Ώβ€‹β€β€Œο»Ώβ€‹ο»Ώβ€Œο»Ώβ€‹β€‹β€Œβ€β€Œβ€Œβ€Œβ€β€‹ο»Ώβ€Œο»Ώβ€Œβ€‹β€Œβ€β€β€Œβ€Œο»Ώβ€Œβ€β€Œβ€β€Œβ€Œβ€‹ο»Ώο»Ώβ€Œβ€Œο»Ώβ€‹β€‹β€Œο»Ώβ€Œβ€Œβ€Œβ€β€‹β€β€Œβ€ο»Ώβ€‹β€Œβ€β€β€Œβ€Œο»Ώβ€‹ο»Ώβ€Œβ€β€β€‹β€Œβ€β€Œβ€Œβ€Œβ€β€Œβ€‹β€‹β€β€‹β€β€Œο»Ώο»Ώβ€Œlz4 compression library from GitHubβ€‹β€‹β€‹β€‹β€Œο»Ώβ€ο»Ώβ€‹β€β€‹β€β€Œβ€ο»Ώο»Ώβ€Œο»Ώβ€‹β€β€Œβ€β€β€Œβ€Œβ€β€Œο»Ώβ€Œβ€β€β€Œβ€Œβ€ο»Ώβ€β€‹β€β€‹β€β€‹ο»Ώβ€β€β€‹β€β€‹β€β€Œο»Ώβ€‹ο»Ώβ€Œβ€β€‹β€Œβ€Œβ€ο»Ώβ€β€Œβ€β€β€Œβ€Œο»Ώβ€Œβ€‹β€Œο»Ώβ€β€Œβ€‹β€ο»Ώβ€β€Œβ€β€β€Œβ€Œβ€ο»Ώο»Ώβ€‹β€β€‹β€β€‹β€ο»Ώβ€‹β€‹β€β€‹β€β€Œβ€β€β€‹β€Œο»Ώβ€‹β€β€Œβ€β€Œβ€Œβ€Œβ€β€Œβ€β€‹β€β€‹β€β€‹ο»Ώβ€β€β€‹β€β€‹β€β€Œβ€β€β€‹β€Œο»Ώβ€Œβ€‹β€Œο»Ώβ€Œβ€‹β€Œο»Ώβ€‹β€‹β€Œο»Ώβ€‹ο»Ώβ€‹ο»Ώβ€β€β€‹β€ο»Ώο»Ώβ€‹β€ο»Ώο»Ώβ€Œβ€β€β€Œβ€Œβ€ο»Ώβ€β€Œο»Ώβ€Œβ€‹β€Œβ€β€Œβ€Œβ€Œβ€ο»Ώβ€‹β€‹ο»Ώβ€Œβ€‹β€‹ο»Ώβ€Œο»Ώβ€‹ο»Ώβ€‹β€Œβ€‹β€ο»Ώβ€β€Œο»Ώβ€‹ο»Ώβ€Œβ€β€‹β€Œβ€Œβ€ο»Ώβ€β€Œβ€β€β€Œβ€Œο»Ώβ€Œβ€‹β€Œο»Ώβ€β€Œβ€‹β€ο»Ώβ€β€Œο»Ώβ€‹ο»Ώβ€Œο»Ώβ€Œβ€‹β€Œο»Ώβ€Œβ€Œβ€Œβ€β€Œβ€‹β€Œβ€β€β€Œβ€Œβ€ο»Ώο»Ώβ€‹β€ο»Ώο»Ώβ€Œβ€β€β€Œβ€Œβ€ο»Ώβ€β€Œο»Ώβ€Œβ€‹β€Œβ€β€Œβ€Œβ€Œβ€ο»Ώβ€β€Œο»Ώβ€Œβ€‹β€‹β€ο»Ώο»Ώβ€Œβ€β€Œβ€Œβ€Œβ€β€Œβ€‹β€Œβ€β€β€Œβ€Œο»Ώβ€Œβ€‹β€‹β€ο»Ώο»Ώβ€Œβ€ο»Ώβ€Œβ€Œβ€ο»Ώο»Ώβ€Œβ€β€Œβ€‹β€Œβ€β€Œβ€Œβ€‹ο»Ώο»Ώβ€Œβ€Œο»Ώβ€‹β€‹β€Œο»Ώβ€‹β€β€Œβ€β€Œβ€Œβ€Œο»Ώβ€‹ο»Ώβ€Œβ€β€Œβ€Œβ€Œβ€ο»Ώβ€β€Œο»Ώβ€Œβ€‹β€Œβ€β€‹β€Œβ€Œο»Ώβ€Œβ€‹β€Œβ€β€β€Œβ€Œβ€ο»Ώο»Ώβ€Œβ€ο»Ώβ€β€‹ο»Ώβ€ο»Ώβ€Œβ€β€β€Œβ€Œβ€β€Œβ€‹β€‹ο»Ώο»Ώβ€Œβ€Œβ€β€Œο»Ώβ€Œο»Ώβ€‹β€‹β€Œβ€β€ο»Ώβ€Œβ€Œβ€Œβ€β€Œβ€β€‹β€Œβ€Œο»Ώβ€Œβ€‹β€Œο»Ώβ€Œβ€Œβ€Œβ€β€Œβ€β€‹ο»Ώβ€Œβ€β€Œβ€Œβ€Œβ€Œβ€Œβ€ο»Ώβ€Œβ€Œβ€Œβ€‹β€Œβ€Œο»Ώβ€Œβ€β€Œο»Ώβ€Œβ€Œβ€Œβ€‹ο»Ώο»Ώβ€Œβ€ο»Ώβ€‹β€Œβ€β€Œβ€β€Œο»Ώβ€β€β€‹ο»Ώβ€Œβ€‹β€Œβ€ο»Ώβ€β€Œβ€‹β€Œο»Ώβ€Œβ€‹ο»Ώο»Ώβ€‹ο»Ώβ€ο»Ώβ€Œο»Ώβ€Œβ€‹β€Œο»Ώβ€β€Œβ€Œο»Ώβ€‹β€‹β€Œβ€β€Œβ€Œβ€‹ο»Ώο»Ώβ€Œβ€Œβ€β€‹β€β€Œβ€ο»Ώβ€‹β€Œβ€ο»Ώο»Ώβ€Œβ€β€Œο»Ώβ€‹ο»Ώβ€ο»Ώβ€Œο»Ώβ€‹β€‹β€Œβ€β€‹β€Œβ€Œο»Ώβ€Œβ€‹β€Œβ€β€β€‹β€‹ο»Ώο»Ώβ€Œβ€Œο»Ώβ€‹β€‹β€Œβ€β€‹β€Œβ€Œβ€β€Œο»Ώβ€Œβ€β€Œβ€Œβ€Œβ€‹β€‹β€β€Œο»Ώβ€Œβ€Œβ€Œβ€β€β€Œβ€Œβ€ο»Ώβ€‹β€Œβ€β€Œβ€‹β€Œβ€β€Œβ€Œβ€Œο»Ώβ€‹β€β€‹β€β€Œβ€Œβ€‹ο»Ώβ€Œβ€Œβ€Œβ€‹β€‹β€β€Œβ€Œο»Ώο»Ώβ€Œβ€β€ο»Ώβ€Œβ€β€Œβ€Œβ€Œο»Ώβ€β€Œβ€‹β€β€Œβ€Œβ€‹ο»Ώβ€‹ο»Ώβ€Œβ€‹β€Œβ€‹β€‹β€β€Œβ€Œβ€‹ο»Ώβ€‹ο»Ώβ€Œβ€‹β€Œβ€‹β€‹β€β€Œβ€Œβ€‹ο»Ώβ€‹β€β€‹ο»Ώβ€‹β€β€Œβ€‹β€β€β€‹ο»Ώβ€‹β€‹β€‹ο»Ώβ€Œο»Ώβ€Œο»Ώβ€β€β€‹β€ο»Ώβ€Œβ€Œβ€β€β€Œβ€Œβ€Œβ€‹β€β€Œβ€β€‹β€β€Œβ€ο»Ώβ€Œβ€Œβ€β€β€Œβ€Œβ€Œβ€‹β€‹β€Œβ€Œβ€Œβ€‹β€‹β€β€Œβ€Œβ€‹ο»Ώβ€‹β€β€‹ο»Ώβ€‹β€β€‹β€β€Œβ€Œβ€‹ο»Ώβ€Œβ€Œβ€Œβ€‹β€Œβ€‹β€‹β€ο»Ώβ€β€Œο»Ώβ€‹β€β€Œβ€β€β€Œβ€Œβ€β€‹ο»Ώβ€Œβ€β€β€‹β€Œβ€Œβ€Œβ€‹β€Œβ€β€Œβ€Œβ€Œο»Ώβ€β€‹β€Œο»Ώβ€Œβ€‹β€‹β€β€Œβ€Œβ€‹ο»Ώβ€Œβ€Œβ€Œβ€‹β€‹β€β€Œβ€Œο»Ώο»Ώβ€Œβ€β€ο»Ώβ€Œβ€β€Œβ€Œβ€Œο»Ώβ€β€Œβ€‹β€β€Œβ€Œβ€‹ο»Ώβ€‹ο»Ώβ€Œβ€‹β€Œβ€‹β€‹β€β€Œβ€Œβ€‹ο»Ώβ€‹ο»Ώβ€Œβ€‹β€Œβ€‹β€‹β€β€Œβ€Œβ€‹ο»Ώβ€‹β€β€‹ο»Ώβ€‹β€β€Œο»Ώβ€β€Œβ€‹ο»Ώβ€‹β€β€‹ο»Ώβ€Œβ€Œβ€Œβ€‹ο»Ώβ€Œβ€Œβ€Œβ€β€β€Œο»Ώβ€Œβ€Œβ€Œβ€Œβ€β€β€‹ο»Ώβ€Œο»Ώβ€‹ο»Ώβ€β€Œβ€Œο»Ώβ€‹β€β€Œο»Ώβ€‹ο»Ώβ€Œβ€‹ο»Ώβ€‹β€‹β€β€Œβ€Œβ€‹ο»Ώβ€‹β€β€‹ο»Ώβ€‹β€β€‹β€β€Œβ€Œβ€‹ο»Ώβ€Œβ€Œβ€Œβ€‹β€Œβ€‹β€‹β€ο»Ώβ€β€Œβ€β€‹ο»Ώβ€Œβ€β€β€‹β€Œβ€β€β€Œβ€Œβ€ο»Ώβ€‹β€Œβ€β€Œβ€‹β€Œο»Ώβ€‹β€β€Œβ€β€Œβ€Œβ€Œβ€ο»Ώβ€β€‹β€β€Œβ€Œβ€‹ο»Ώβ€Œβ€Œβ€Œβ€‹β€‹β€β€Œβ€Œο»Ώο»Ώβ€Œβ€β€ο»Ώβ€Œβ€β€Œβ€Œβ€Œο»Ώβ€β€Œβ€‹β€β€Œβ€Œβ€‹ο»Ώβ€‹ο»Ώβ€Œβ€‹β€Œβ€‹β€‹β€β€Œβ€Œβ€‹ο»Ώβ€‹ο»Ώβ€Œβ€‹β€Œβ€‹β€‹β€β€Œβ€Œβ€‹ο»Ώβ€‹β€β€‹ο»Ώβ€‹β€β€Œο»Ώβ€Œβ€β€Œβ€‹β€‹β€β€Œβ€β€‹ο»Ώβ€Œβ€β€Œβ€Œβ€Œβ€β€‹β€β€Œβ€‹β€Œο»Ώβ€Œβ€β€Œο»Ώβ€Œβ€‹β€Œβ€β€Œβ€β€Œβ€Œβ€Œβ€Œβ€‹β€‹β€Œβ€‹β€‹β€β€‹ο»Ώβ€‹β€β€‹β€β€Œβ€Œβ€‹ο»Ώβ€‹β€β€‹ο»Ώβ€‹β€β€‹β€β€Œβ€Œβ€‹ο»Ώβ€Œβ€Œβ€Œβ€‹β€Œβ€‹β€‹β€ο»Ώβ€β€Œο»Ώβ€Œβ€‹β€Œβ€β€Œβ€Œβ€Œο»Ώβ€β€‹β€Œο»Ώβ€Œβ€‹β€‹ο»Ώο»Ώο»Ώβ€Œβ€β€‹β€β€Œβ€β€‹β€Œβ€Œο»Ώβ€‹ο»Ώβ€Œβ€β€Œβ€Œβ€Œβ€Œβ€Œβ€Œβ€Œο»Ώβ€‹β€β€Œβ€ο»Ώβ€‹β€‹ο»Ώο»Ώβ€Œβ€Œβ€β€β€‹β€Œο»Ώβ€Œβ€‹β€Œο»Ώβ€Œβ€‹β€Œο»Ώβ€‹β€‹β€Œο»Ώβ€‹ο»Ώβ€‹β€β€Œβ€Œβ€‹ο»Ώβ€‹ο»Ώβ€Œβ€‹β€‹β€Œβ€‹β€β€Œβ€Œβ€‹ο»Ώβ€‹β€β€Œβ€‹β€Œβ€β€‹β€β€Œβ€Œβ€‹ο»Ώβ€‹β€β€Œβ€‹β€Œβ€β€Œβ€β€β€Œβ€Œβ€ο»Ώβ€β€Œο»Ώβ€Œβ€‹β€Œβ€β€Œβ€Œβ€Œβ€ο»Ώβ€‹β€‹ο»Ώβ€Œβ€‹β€‹ο»Ώβ€Œο»Ώβ€‹ο»Ώβ€‹β€Œβ€‹β€ο»Ώβ€β€Œο»Ώβ€‹ο»Ώβ€Œβ€β€‹β€Œβ€Œβ€ο»Ώβ€β€Œβ€β€β€Œβ€Œο»Ώβ€Œβ€‹β€Œο»Ώβ€β€Œβ€‹β€ο»Ώβ€β€Œο»Ώβ€‹ο»Ώβ€Œο»Ώβ€Œβ€‹β€Œο»Ώβ€Œβ€Œβ€Œβ€β€Œβ€‹β€Œβ€β€β€Œβ€Œβ€ο»Ώο»Ώβ€‹β€β€Œβ€β€Œβ€β€β€Œβ€Œβ€β€Œβ€‹β€‹ο»Ώο»Ώβ€Œβ€Œβ€β€Œο»Ώβ€Œο»Ώβ€‹β€‹β€Œβ€β€ο»Ώβ€Œβ€Œβ€Œβ€β€Œβ€β€‹β€Œβ€Œο»Ώβ€Œβ€‹β€Œο»Ώβ€Œβ€Œβ€Œβ€β€Œβ€β€‹ο»Ώβ€Œβ€β€Œβ€Œβ€Œβ€Œβ€Œβ€ο»Ώβ€Œβ€Œβ€Œβ€‹β€Œβ€Œο»Ώβ€Œβ€β€Œο»Ώβ€Œβ€Œβ€Œβ€‹ο»Ώο»Ώβ€Œβ€ο»Ώβ€‹β€Œβ€β€Œβ€β€Œο»Ώβ€β€β€‹ο»Ώβ€Œβ€‹β€Œβ€ο»Ώβ€β€Œβ€‹β€Œο»Ώβ€Œβ€‹ο»Ώο»Ώβ€‹β€β€Œβ€β€Œο»Ώβ€Œβ€‹β€Œο»Ώβ€β€Œβ€Œο»Ώβ€‹β€‹β€Œβ€β€Œβ€Œβ€‹ο»Ώο»Ώβ€Œβ€Œβ€β€‹β€β€Œβ€ο»Ώβ€‹β€Œβ€ο»Ώο»Ώβ€Œβ€β€Œο»Ώβ€‹β€β€Œβ€β€Œο»Ώβ€‹β€‹β€Œβ€β€‹β€Œβ€Œο»Ώβ€Œβ€‹β€Œβ€β€β€‹β€‹ο»Ώο»Ώβ€Œβ€Œο»Ώβ€‹β€‹β€Œβ€β€‹β€Œβ€Œβ€β€Œο»Ώβ€Œβ€β€Œβ€Œβ€Œβ€‹β€‹β€β€Œο»Ώβ€Œβ€Œβ€Œβ€β€β€Œβ€Œβ€ο»Ώβ€‹β€Œβ€β€Œβ€‹β€Œβ€β€Œβ€Œβ€Œο»Ώβ€‹β€β€‹β€β€Œβ€Œβ€‹ο»Ώβ€Œβ€Œβ€Œβ€‹β€‹β€β€Œβ€Œο»Ώο»Ώβ€Œβ€β€ο»Ώβ€Œβ€β€Œβ€Œβ€Œο»Ώβ€β€Œβ€‹β€β€Œβ€Œβ€‹ο»Ώβ€‹ο»Ώβ€Œβ€‹β€Œβ€‹β€‹β€β€Œβ€Œβ€‹ο»Ώβ€‹ο»Ώβ€Œβ€‹β€Œβ€‹β€‹β€β€Œβ€Œβ€‹ο»Ώβ€‹β€β€‹ο»Ώβ€‹β€β€Œβ€‹β€β€β€‹ο»Ώβ€‹β€‹β€‹ο»Ώβ€Œο»Ώβ€Œο»Ώβ€β€β€‹β€ο»Ώβ€Œβ€Œβ€β€β€Œβ€Œβ€Œβ€‹β€β€Œβ€β€‹β€β€Œβ€ο»Ώβ€Œβ€Œβ€β€β€Œβ€Œβ€Œβ€‹β€‹β€Œβ€Œβ€Œβ€‹β€‹β€β€Œβ€Œβ€‹ο»Ώβ€‹β€β€‹ο»Ώβ€‹β€β€‹β€β€Œβ€Œβ€‹ο»Ώβ€Œβ€Œβ€Œβ€‹β€Œβ€‹β€‹β€ο»Ώβ€β€Œο»Ώβ€‹β€β€Œβ€β€β€Œβ€Œβ€β€‹ο»Ώβ€Œβ€β€β€‹β€Œβ€Œβ€Œβ€‹β€Œβ€β€Œβ€Œβ€Œο»Ώβ€β€‹β€Œο»Ώβ€Œβ€‹β€‹β€β€Œβ€Œβ€‹ο»Ώβ€Œβ€Œβ€Œβ€‹β€‹β€β€Œβ€Œο»Ώο»Ώβ€Œβ€β€ο»Ώβ€Œβ€β€Œβ€Œβ€Œο»Ώβ€β€Œβ€‹β€β€Œβ€Œβ€‹ο»Ώβ€‹ο»Ώβ€Œβ€‹β€Œβ€‹β€‹β€β€Œβ€Œβ€‹ο»Ώβ€‹ο»Ώβ€Œβ€‹β€Œβ€‹β€‹β€β€Œβ€Œβ€‹ο»Ώβ€‹β€β€‹ο»Ώβ€‹β€β€Œο»Ώβ€β€Œβ€‹ο»Ώβ€‹β€β€‹ο»Ώβ€Œβ€Œβ€Œβ€‹ο»Ώβ€Œβ€Œβ€Œβ€β€β€Œο»Ώβ€Œβ€Œβ€Œβ€Œβ€β€β€‹ο»Ώβ€Œο»Ώβ€‹ο»Ώβ€β€Œβ€Œο»Ώβ€‹β€β€Œο»Ώβ€‹ο»Ώβ€Œβ€‹ο»Ώβ€‹β€‹β€β€Œβ€Œβ€‹ο»Ώβ€‹β€β€‹ο»Ώβ€‹β€β€‹β€β€Œβ€Œβ€‹ο»Ώβ€Œβ€Œβ€Œβ€‹β€Œβ€‹β€‹β€ο»Ώβ€β€Œβ€β€‹ο»Ώβ€Œβ€β€β€‹β€Œβ€β€β€Œβ€Œβ€ο»Ώβ€‹β€Œβ€β€Œβ€‹β€Œο»Ώβ€‹β€β€Œβ€β€Œβ€Œβ€Œβ€ο»Ώβ€β€‹β€β€Œβ€Œβ€‹ο»Ώβ€Œβ€Œβ€Œβ€‹β€‹β€β€Œβ€Œο»Ώο»Ώβ€Œβ€β€ο»Ώβ€Œβ€β€Œβ€Œβ€Œο»Ώβ€β€Œβ€‹β€β€Œβ€Œβ€‹ο»Ώβ€‹ο»Ώβ€Œβ€‹β€Œβ€‹β€‹β€β€Œβ€Œβ€‹ο»Ώβ€‹ο»Ώβ€Œβ€‹β€Œβ€‹β€‹β€β€Œβ€Œβ€‹ο»Ώβ€‹β€β€‹ο»Ώβ€‹β€β€Œο»Ώβ€Œβ€β€Œβ€‹β€‹β€β€Œβ€β€‹ο»Ώβ€Œβ€β€Œβ€Œβ€Œβ€β€‹β€β€Œβ€‹β€Œο»Ώβ€Œβ€β€Œο»Ώβ€Œβ€‹β€Œβ€β€Œβ€β€Œβ€Œβ€Œβ€Œβ€‹β€‹β€Œβ€‹β€‹β€β€‹ο»Ώβ€‹β€β€‹β€β€Œβ€Œβ€‹ο»Ώβ€‹β€β€‹ο»Ώβ€‹β€β€‹β€β€Œβ€Œβ€‹ο»Ώβ€Œβ€Œβ€Œβ€‹β€Œβ€‹β€‹β€ο»Ώβ€β€Œο»Ώβ€Œβ€‹β€Œβ€β€Œβ€Œβ€Œο»Ώβ€β€‹β€Œο»Ώβ€Œβ€‹β€‹β€β€Œβ€β€Œο»Ώβ€‹β€‹β€Œβ€β€Œβ€Œβ€Œο»Ώβ€‹β€β€Œο»Ώβ€‹ο»Ώβ€Œο»Ώβ€‹β€‹β€Œβ€β€Œβ€Œβ€Œβ€β€‹ο»Ώβ€Œο»Ώβ€Œβ€‹β€Œβ€β€β€Œβ€Œο»Ώβ€Œβ€β€Œβ€β€Œβ€Œβ€‹ο»Ώο»Ώβ€Œβ€Œο»Ώβ€‹β€‹β€Œο»Ώβ€Œβ€Œβ€Œβ€β€‹β€β€Œβ€ο»Ώβ€‹β€Œβ€β€β€Œβ€Œο»Ώβ€‹ο»Ώβ€Œβ€β€β€‹β€Œβ€β€Œβ€Œβ€Œβ€β€Œβ€‹β€‹β€β€‹β€β€Œο»Ώο»Ώβ€Œ.β€‹β€‹β€‹β€‹β€Œο»Ώβ€ο»Ώβ€‹β€β€‹β€β€Œβ€ο»Ώο»Ώβ€Œο»Ώβ€‹β€β€Œβ€β€β€Œβ€Œβ€β€Œο»Ώβ€Œβ€β€β€Œβ€Œβ€ο»Ώβ€β€‹β€β€‹β€β€‹ο»Ώβ€β€β€‹β€β€‹β€β€Œο»Ώβ€‹ο»Ώβ€Œβ€β€‹β€Œβ€Œβ€ο»Ώβ€β€Œβ€β€β€Œβ€Œο»Ώβ€Œβ€‹β€Œο»Ώβ€β€Œβ€‹β€ο»Ώβ€β€Œβ€β€β€Œβ€Œβ€ο»Ώο»Ώβ€‹β€β€‹β€β€‹β€ο»Ώβ€‹β€‹β€β€‹β€β€Œβ€β€β€‹β€Œο»Ώβ€‹β€β€Œβ€β€Œβ€Œβ€Œβ€β€Œβ€β€‹β€β€‹β€β€‹ο»Ώβ€β€β€‹β€β€‹β€β€Œβ€β€β€‹β€Œο»Ώβ€Œβ€‹β€Œο»Ώβ€Œβ€‹β€Œο»Ώβ€‹β€‹β€Œο»Ώβ€‹ο»Ώβ€‹ο»Ώβ€β€β€‹β€ο»Ώο»Ώβ€‹β€ο»Ώο»Ώβ€Œβ€β€β€Œβ€Œβ€ο»Ώβ€β€Œο»Ώβ€Œβ€‹β€Œβ€β€Œβ€Œβ€Œβ€ο»Ώβ€‹β€‹ο»Ώβ€Œβ€‹β€‹ο»Ώβ€Œο»Ώβ€‹ο»Ώβ€‹β€Œβ€‹β€ο»Ώβ€β€Œο»Ώβ€‹ο»Ώβ€Œβ€β€‹β€Œβ€Œβ€ο»Ώβ€β€Œβ€β€β€Œβ€Œο»Ώβ€Œβ€‹β€Œο»Ώβ€β€Œβ€‹β€ο»Ώβ€β€Œο»Ώβ€‹ο»Ώβ€Œο»Ώβ€Œβ€‹β€Œο»Ώβ€Œβ€Œβ€Œβ€β€Œβ€‹β€Œβ€β€β€Œβ€Œβ€ο»Ώο»Ώβ€‹β€ο»Ώο»Ώβ€Œβ€β€β€Œβ€Œβ€ο»Ώβ€β€Œο»Ώβ€Œβ€‹β€Œβ€β€Œβ€Œβ€Œβ€ο»Ώβ€β€Œο»Ώβ€Œβ€‹β€‹β€ο»Ώο»Ώβ€Œβ€β€Œβ€Œβ€Œβ€β€Œβ€‹β€Œβ€β€β€Œβ€Œο»Ώβ€Œβ€‹β€‹β€ο»Ώο»Ώβ€Œβ€ο»Ώβ€Œβ€Œβ€ο»Ώο»Ώβ€Œβ€β€Œβ€‹β€Œβ€β€Œβ€Œβ€‹ο»Ώο»Ώβ€Œβ€Œο»Ώβ€‹β€‹β€Œο»Ώβ€‹β€β€Œβ€β€Œβ€Œβ€Œο»Ώβ€‹ο»Ώβ€Œβ€β€Œβ€Œβ€Œβ€ο»Ώβ€β€Œο»Ώβ€Œβ€‹β€Œβ€β€‹β€Œβ€Œο»Ώβ€Œβ€‹β€Œβ€β€β€Œβ€Œβ€ο»Ώο»Ώβ€Œβ€ο»Ώβ€β€‹ο»Ώβ€ο»Ώβ€Œβ€β€β€Œβ€Œβ€β€Œβ€‹β€‹ο»Ώο»Ώβ€Œβ€Œβ€β€Œο»Ώβ€Œο»Ώβ€‹β€‹β€Œβ€β€ο»Ώβ€Œβ€Œβ€Œβ€β€Œβ€β€‹β€Œβ€Œο»Ώβ€Œβ€‹β€Œο»Ώβ€Œβ€Œβ€Œβ€β€Œβ€β€‹ο»Ώβ€Œβ€β€Œβ€Œβ€Œβ€Œβ€Œβ€ο»Ώβ€Œβ€Œβ€Œβ€‹β€Œβ€Œο»Ώβ€Œβ€β€Œο»Ώβ€Œβ€Œβ€Œβ€‹ο»Ώο»Ώβ€Œβ€ο»Ώβ€‹β€Œβ€β€Œβ€β€Œο»Ώβ€β€β€‹ο»Ώβ€Œβ€‹β€Œβ€ο»Ώβ€β€Œβ€‹β€Œο»Ώβ€Œβ€‹ο»Ώο»Ώβ€‹ο»Ώβ€ο»Ώβ€Œο»Ώβ€Œβ€‹β€Œο»Ώβ€β€Œβ€Œο»Ώβ€‹β€‹β€Œβ€β€Œβ€Œβ€‹ο»Ώο»Ώβ€Œβ€Œβ€β€‹β€β€Œβ€ο»Ώβ€‹β€Œβ€ο»Ώο»Ώβ€Œβ€β€Œο»Ώβ€‹ο»Ώβ€ο»Ώβ€Œο»Ώβ€‹β€‹β€Œβ€β€‹β€Œβ€Œο»Ώβ€Œβ€‹β€Œβ€β€β€‹β€‹ο»Ώο»Ώβ€Œβ€Œο»Ώβ€‹β€‹β€Œβ€β€‹β€Œβ€Œβ€β€Œο»Ώβ€Œβ€β€Œβ€Œβ€Œβ€‹β€‹β€β€Œο»Ώβ€Œβ€Œβ€Œβ€β€β€Œβ€Œβ€ο»Ώβ€‹β€Œβ€β€Œβ€‹β€Œβ€β€Œβ€Œβ€Œο»Ώβ€‹β€β€‹β€β€Œβ€Œβ€‹ο»Ώβ€Œβ€Œβ€Œβ€‹β€‹β€β€Œβ€Œο»Ώο»Ώβ€Œβ€β€ο»Ώβ€Œβ€β€Œβ€Œβ€Œο»Ώβ€β€Œβ€‹β€β€Œβ€Œβ€‹ο»Ώβ€‹ο»Ώβ€Œβ€‹β€Œβ€‹β€‹β€β€Œβ€Œβ€‹ο»Ώβ€‹ο»Ώβ€Œβ€‹β€Œβ€‹β€‹β€β€Œβ€Œβ€‹ο»Ώβ€‹β€β€‹ο»Ώβ€‹β€β€Œβ€‹β€β€β€‹ο»Ώβ€‹β€‹β€‹ο»Ώβ€Œο»Ώβ€Œο»Ώβ€β€β€‹β€ο»Ώβ€Œβ€Œβ€β€β€Œβ€Œβ€Œβ€‹β€β€Œβ€β€‹β€β€Œβ€ο»Ώβ€Œβ€Œβ€β€β€Œβ€Œβ€Œβ€‹β€‹β€Œβ€Œβ€Œβ€‹β€‹β€β€Œβ€Œβ€‹ο»Ώβ€‹β€β€‹ο»Ώβ€‹β€β€‹β€β€Œβ€Œβ€‹ο»Ώβ€Œβ€Œβ€Œβ€‹β€Œβ€‹β€‹β€ο»Ώβ€β€Œο»Ώβ€‹β€β€Œβ€β€β€Œβ€Œβ€β€‹ο»Ώβ€Œβ€β€β€‹β€Œβ€Œβ€Œβ€‹β€Œβ€β€Œβ€Œβ€Œο»Ώβ€β€‹β€Œο»Ώβ€Œβ€‹β€‹β€β€Œβ€Œβ€‹ο»Ώβ€Œβ€Œβ€Œβ€‹β€‹β€β€Œβ€Œο»Ώο»Ώβ€Œβ€β€ο»Ώβ€Œβ€β€Œβ€Œβ€Œο»Ώβ€β€Œβ€‹β€β€Œβ€Œβ€‹ο»Ώβ€‹ο»Ώβ€Œβ€‹β€Œβ€‹β€‹β€β€Œβ€Œβ€‹ο»Ώβ€‹ο»Ώβ€Œβ€‹β€Œβ€‹β€‹β€β€Œβ€Œβ€‹ο»Ώβ€‹β€β€‹ο»Ώβ€‹β€β€Œο»Ώβ€β€Œβ€‹ο»Ώβ€‹β€β€‹ο»Ώβ€Œβ€Œβ€Œβ€‹ο»Ώβ€Œβ€Œβ€Œβ€β€β€Œο»Ώβ€Œβ€Œβ€Œβ€Œβ€β€β€‹ο»Ώβ€Œο»Ώβ€‹ο»Ώβ€β€Œβ€Œο»Ώβ€‹β€β€Œο»Ώβ€‹ο»Ώβ€Œβ€‹ο»Ώβ€‹β€‹β€β€Œβ€Œβ€‹ο»Ώβ€‹β€β€‹ο»Ώβ€‹β€β€‹β€β€Œβ€Œβ€‹ο»Ώβ€Œβ€Œβ€Œβ€‹β€Œβ€‹β€‹β€ο»Ώβ€β€Œβ€β€‹ο»Ώβ€Œβ€β€β€‹β€Œβ€β€β€Œβ€Œβ€ο»Ώβ€‹β€Œβ€β€Œβ€‹β€Œο»Ώβ€‹β€β€Œβ€β€Œβ€Œβ€Œβ€ο»Ώβ€β€‹β€β€Œβ€Œβ€‹ο»Ώβ€Œβ€Œβ€Œβ€‹β€‹β€β€Œβ€Œο»Ώο»Ώβ€Œβ€β€ο»Ώβ€Œβ€β€Œβ€Œβ€Œο»Ώβ€β€Œβ€‹β€β€Œβ€Œβ€‹ο»Ώβ€‹ο»Ώβ€Œβ€‹β€Œβ€‹β€‹β€β€Œβ€Œβ€‹ο»Ώβ€‹ο»Ώβ€Œβ€‹β€Œβ€‹β€‹β€β€Œβ€Œβ€‹ο»Ώβ€‹β€β€‹ο»Ώβ€‹β€β€Œβ€Œβ€β€‹β€Œβ€β€‹ο»Ώβ€‹ο»Ώβ€Œο»Ώβ€‹ο»Ώβ€Œβ€‹β€Œβ€‹β€Œβ€‹β€Œβ€Œβ€Œβ€‹β€Œο»Ώβ€Œβ€‹β€Œο»Ώβ€‹β€β€Œο»Ώβ€Œβ€Œβ€‹ο»Ώβ€‹β€Œβ€Œβ€‹β€‹β€β€Œο»Ώβ€‹β€β€‹β€β€Œβ€Œβ€‹ο»Ώβ€‹β€β€‹ο»Ώβ€‹β€β€‹β€β€Œβ€Œβ€‹ο»Ώβ€Œβ€Œβ€Œβ€‹β€Œβ€‹β€‹β€ο»Ώβ€β€Œο»Ώβ€Œβ€‹β€Œβ€β€Œβ€Œβ€Œο»Ώβ€β€‹β€Œο»Ώβ€Œβ€‹β€‹ο»Ώο»Ώο»Ώβ€Œβ€β€‹β€β€Œβ€β€‹β€Œβ€Œο»Ώβ€‹ο»Ώβ€Œβ€β€Œβ€Œβ€Œβ€Œβ€Œβ€Œβ€Œο»Ώβ€‹β€β€Œβ€ο»Ώβ€‹β€‹ο»Ώο»Ώβ€Œβ€Œβ€β€β€‹β€Œο»Ώβ€Œβ€‹β€Œο»Ώβ€Œβ€‹β€Œο»Ώβ€‹β€‹β€Œο»Ώβ€‹ο»Ώβ€‹β€β€Œβ€Œβ€‹ο»Ώβ€‹ο»Ώβ€Œβ€‹β€‹β€Œβ€‹β€β€Œβ€Œβ€‹ο»Ώβ€‹β€β€Œβ€‹β€Œβ€β€‹β€β€Œβ€Œβ€‹ο»Ώβ€‹β€β€Œβ€‹β€Œβ€β€Œβ€β€β€Œβ€Œβ€ο»Ώβ€β€Œο»Ώβ€Œβ€‹β€Œβ€β€Œβ€Œβ€Œβ€ο»Ώβ€‹β€‹ο»Ώβ€Œβ€‹β€‹ο»Ώβ€Œο»Ώβ€‹ο»Ώβ€‹β€Œβ€‹β€ο»Ώβ€β€Œο»Ώβ€‹ο»Ώβ€Œβ€β€‹β€Œβ€Œβ€ο»Ώβ€β€Œβ€β€β€Œβ€Œο»Ώβ€Œβ€‹β€Œο»Ώβ€β€Œβ€‹β€ο»Ώβ€β€Œο»Ώβ€‹ο»Ώβ€Œο»Ώβ€Œβ€‹β€Œο»Ώβ€Œβ€Œβ€Œβ€β€Œβ€‹β€Œβ€β€β€Œβ€Œβ€ο»Ώο»Ώβ€‹β€β€Œβ€β€Œβ€β€β€Œβ€Œβ€β€Œβ€‹β€‹ο»Ώο»Ώβ€Œβ€Œβ€β€Œο»Ώβ€Œο»Ώβ€‹β€‹β€Œβ€β€ο»Ώβ€Œβ€Œβ€Œβ€β€Œβ€β€‹β€Œβ€Œο»Ώβ€Œβ€‹β€Œο»Ώβ€Œβ€Œβ€Œβ€β€Œβ€β€‹ο»Ώβ€Œβ€β€Œβ€Œβ€Œβ€Œβ€Œβ€ο»Ώβ€Œβ€Œβ€Œβ€‹β€Œβ€Œο»Ώβ€Œβ€β€Œο»Ώβ€Œβ€Œβ€Œβ€‹ο»Ώο»Ώβ€Œβ€ο»Ώβ€‹β€Œβ€β€Œβ€β€Œο»Ώβ€β€β€‹ο»Ώβ€Œβ€‹β€Œβ€ο»Ώβ€β€Œβ€‹β€Œο»Ώβ€Œβ€‹ο»Ώο»Ώβ€‹β€β€Œβ€β€Œο»Ώβ€Œβ€‹β€Œο»Ώβ€β€Œβ€Œο»Ώβ€‹β€‹β€Œβ€β€Œβ€Œβ€‹ο»Ώο»Ώβ€Œβ€Œβ€β€‹β€β€Œβ€ο»Ώβ€‹β€Œβ€ο»Ώο»Ώβ€Œβ€β€Œο»Ώβ€‹β€β€Œβ€β€Œο»Ώβ€‹β€‹β€Œβ€β€‹β€Œβ€Œο»Ώβ€Œβ€‹β€Œβ€β€β€‹β€‹ο»Ώο»Ώβ€Œβ€Œο»Ώβ€‹β€‹β€Œβ€β€‹β€Œβ€Œβ€β€Œο»Ώβ€Œβ€β€Œβ€Œβ€Œβ€‹β€‹β€β€Œο»Ώβ€Œβ€Œβ€Œβ€β€β€Œβ€Œβ€ο»Ώβ€‹β€Œβ€β€Œβ€‹β€Œβ€β€Œβ€Œβ€Œο»Ώβ€‹β€β€‹β€β€Œβ€Œβ€‹ο»Ώβ€Œβ€Œβ€Œβ€‹β€‹β€β€Œβ€Œο»Ώο»Ώβ€Œβ€β€ο»Ώβ€Œβ€β€Œβ€Œβ€Œο»Ώβ€β€Œβ€‹β€β€Œβ€Œβ€‹ο»Ώβ€‹ο»Ώβ€Œβ€‹β€Œβ€‹β€‹β€β€Œβ€Œβ€‹ο»Ώβ€‹ο»Ώβ€Œβ€‹β€Œβ€‹β€‹β€β€Œβ€Œβ€‹ο»Ώβ€‹β€β€‹ο»Ώβ€‹β€β€Œβ€‹β€β€β€‹ο»Ώβ€‹β€‹β€‹ο»Ώβ€Œο»Ώβ€Œο»Ώβ€β€β€‹β€ο»Ώβ€Œβ€Œβ€β€β€Œβ€Œβ€Œβ€‹β€β€Œβ€β€‹β€β€Œβ€ο»Ώβ€Œβ€Œβ€β€β€Œβ€Œβ€Œβ€‹β€‹β€Œβ€Œβ€Œβ€‹β€‹β€β€Œβ€Œβ€‹ο»Ώβ€‹β€β€‹ο»Ώβ€‹β€β€‹β€β€Œβ€Œβ€‹ο»Ώβ€Œβ€Œβ€Œβ€‹β€Œβ€‹β€‹β€ο»Ώβ€β€Œο»Ώβ€‹β€β€Œβ€β€β€Œβ€Œβ€β€‹ο»Ώβ€Œβ€β€β€‹β€Œβ€Œβ€Œβ€‹β€Œβ€β€Œβ€Œβ€Œο»Ώβ€β€‹β€Œο»Ώβ€Œβ€‹β€‹β€β€Œβ€Œβ€‹ο»Ώβ€Œβ€Œβ€Œβ€‹β€‹β€β€Œβ€Œο»Ώο»Ώβ€Œβ€β€ο»Ώβ€Œβ€β€Œβ€Œβ€Œο»Ώβ€β€Œβ€‹β€β€Œβ€Œβ€‹ο»Ώβ€‹ο»Ώβ€Œβ€‹β€Œβ€‹β€‹β€β€Œβ€Œβ€‹ο»Ώβ€‹ο»Ώβ€Œβ€‹β€Œβ€‹β€‹β€β€Œβ€Œβ€‹ο»Ώβ€‹β€β€‹ο»Ώβ€‹β€β€Œο»Ώβ€β€Œβ€‹ο»Ώβ€‹β€β€‹ο»Ώβ€Œβ€Œβ€Œβ€‹ο»Ώβ€Œβ€Œβ€Œβ€β€β€Œο»Ώβ€Œβ€Œβ€Œβ€Œβ€β€β€‹ο»Ώβ€Œο»Ώβ€‹ο»Ώβ€β€Œβ€Œο»Ώβ€‹β€β€Œο»Ώβ€‹ο»Ώβ€Œβ€‹ο»Ώβ€‹β€‹β€β€Œβ€Œβ€‹ο»Ώβ€‹β€β€‹ο»Ώβ€‹β€β€‹β€β€Œβ€Œβ€‹ο»Ώβ€Œβ€Œβ€Œβ€‹β€Œβ€‹β€‹β€ο»Ώβ€β€Œβ€β€‹ο»Ώβ€Œβ€β€β€‹β€Œβ€β€β€Œβ€Œβ€ο»Ώβ€‹β€Œβ€β€Œβ€‹β€Œο»Ώβ€‹β€β€Œβ€β€Œβ€Œβ€Œβ€ο»Ώβ€β€‹β€β€Œβ€Œβ€‹ο»Ώβ€Œβ€Œβ€Œβ€‹β€‹β€β€Œβ€Œο»Ώο»Ώβ€Œβ€β€ο»Ώβ€Œβ€β€Œβ€Œβ€Œο»Ώβ€β€Œβ€‹β€β€Œβ€Œβ€‹ο»Ώβ€‹ο»Ώβ€Œβ€‹β€Œβ€‹β€‹β€β€Œβ€Œβ€‹ο»Ώβ€‹ο»Ώβ€Œβ€‹β€Œβ€‹β€‹β€β€Œβ€Œβ€‹ο»Ώβ€‹β€β€‹ο»Ώβ€‹β€β€Œβ€Œβ€β€‹β€Œβ€β€‹ο»Ώβ€‹ο»Ώβ€Œο»Ώβ€‹ο»Ώβ€Œβ€‹β€Œβ€‹β€Œβ€‹β€Œβ€Œβ€Œβ€‹β€Œο»Ώβ€Œβ€‹β€Œο»Ώβ€‹β€β€Œο»Ώβ€Œβ€Œβ€‹ο»Ώβ€‹β€Œβ€Œβ€‹β€‹β€β€Œο»Ώβ€‹β€β€‹β€β€Œβ€Œβ€‹ο»Ώβ€‹β€β€‹ο»Ώβ€‹β€β€‹β€β€Œβ€Œβ€‹ο»Ώβ€Œβ€Œβ€Œβ€‹β€Œβ€‹β€‹β€ο»Ώβ€β€Œο»Ώβ€Œβ€‹β€Œβ€β€Œβ€Œβ€Œο»Ώβ€β€‹β€Œο»Ώβ€Œβ€‹β€‹β€β€Œβ€β€Œο»Ώβ€‹β€‹β€Œβ€β€Œβ€Œβ€Œο»Ώβ€‹β€β€Œο»Ώβ€‹ο»Ώβ€Œο»Ώβ€‹β€‹β€Œβ€β€Œβ€Œβ€Œβ€β€‹ο»Ώβ€Œο»Ώβ€Œβ€‹β€Œβ€β€β€Œβ€Œο»Ώβ€Œβ€β€Œβ€β€Œβ€Œβ€‹ο»Ώο»Ώβ€Œβ€Œο»Ώβ€‹β€‹β€Œο»Ώβ€Œβ€Œβ€Œβ€β€‹β€β€Œβ€ο»Ώβ€‹β€Œβ€β€β€Œβ€Œο»Ώβ€‹ο»Ώβ€Œβ€β€β€‹β€Œβ€β€Œβ€Œβ€Œβ€β€Œβ€‹β€‹β€β€‹β€β€Œο»Ώο»Ώβ€Œ

[Image: Image for post]β€‹β€‹β€‹β€‹β€Œο»Ώβ€ο»Ώβ€‹β€β€‹β€β€Œβ€ο»Ώο»Ώβ€Œο»Ώβ€‹β€β€Œβ€β€β€Œβ€Œβ€β€Œο»Ώβ€Œβ€β€β€Œβ€Œβ€ο»Ώβ€β€‹β€β€‹β€β€‹ο»Ώβ€β€β€‹β€β€‹β€β€Œο»Ώβ€‹ο»Ώβ€Œβ€β€‹β€Œβ€Œβ€ο»Ώβ€β€Œβ€β€β€Œβ€Œο»Ώβ€Œβ€‹β€Œο»Ώβ€β€Œβ€‹β€ο»Ώβ€β€Œβ€β€β€Œβ€Œβ€ο»Ώο»Ώβ€‹β€β€‹β€β€‹β€ο»Ώβ€‹β€‹β€β€‹β€β€Œβ€β€β€‹β€Œο»Ώβ€‹β€β€Œβ€β€Œβ€Œβ€Œβ€β€Œβ€β€‹β€β€‹β€β€‹ο»Ώβ€β€β€‹β€β€‹β€β€Œβ€β€β€‹β€Œο»Ώβ€Œβ€‹β€Œο»Ώβ€Œβ€‹β€Œο»Ώβ€‹β€‹β€Œο»Ώβ€‹ο»Ώβ€‹ο»Ώβ€β€β€‹β€ο»Ώο»Ώβ€‹β€ο»Ώο»Ώβ€Œβ€β€β€Œβ€Œβ€ο»Ώβ€β€Œο»Ώβ€Œβ€‹β€Œβ€β€Œβ€Œβ€Œβ€ο»Ώβ€‹β€‹ο»Ώβ€Œβ€‹β€‹ο»Ώβ€Œο»Ώβ€‹ο»Ώβ€‹β€Œβ€‹β€ο»Ώβ€β€Œο»Ώβ€‹ο»Ώβ€Œβ€β€‹β€Œβ€Œβ€ο»Ώβ€β€Œβ€β€β€Œβ€Œο»Ώβ€Œβ€‹β€Œο»Ώβ€β€Œβ€‹β€ο»Ώβ€β€Œο»Ώβ€‹ο»Ώβ€Œο»Ώβ€Œβ€‹β€Œο»Ώβ€Œβ€Œβ€Œβ€β€Œβ€‹β€Œβ€β€β€Œβ€Œβ€ο»Ώο»Ώβ€‹β€ο»Ώο»Ώβ€Œβ€β€β€Œβ€Œβ€ο»Ώβ€β€Œο»Ώβ€Œβ€‹β€Œβ€β€Œβ€Œβ€Œβ€ο»Ώβ€β€Œο»Ώβ€Œβ€‹β€‹β€ο»Ώο»Ώβ€Œβ€β€Œβ€Œβ€Œβ€β€Œβ€‹β€Œβ€β€β€Œβ€Œο»Ώβ€Œβ€‹β€‹β€ο»Ώο»Ώβ€Œβ€ο»Ώβ€Œβ€Œβ€ο»Ώο»Ώβ€Œβ€β€Œβ€‹β€Œβ€β€Œβ€Œβ€‹ο»Ώο»Ώβ€Œβ€Œο»Ώβ€‹β€‹β€Œο»Ώβ€‹β€β€Œβ€β€Œβ€Œβ€Œο»Ώβ€‹ο»Ώβ€Œβ€β€Œβ€Œβ€Œβ€ο»Ώβ€β€Œο»Ώβ€Œβ€‹β€Œβ€β€‹β€Œβ€Œο»Ώβ€Œβ€‹β€Œβ€β€β€Œβ€Œβ€ο»Ώο»Ώβ€Œβ€ο»Ώβ€β€‹ο»Ώβ€ο»Ώβ€Œβ€β€β€Œβ€Œβ€β€Œβ€‹β€‹ο»Ώο»Ώβ€Œβ€Œβ€β€Œο»Ώβ€Œο»Ώβ€‹β€‹β€Œβ€β€ο»Ώβ€Œβ€Œβ€Œβ€β€Œβ€β€‹β€Œβ€Œο»Ώβ€Œβ€‹β€Œο»Ώβ€Œβ€Œβ€Œβ€β€Œβ€β€‹ο»Ώβ€Œβ€β€Œβ€Œβ€Œβ€Œβ€Œβ€ο»Ώβ€Œβ€Œβ€Œβ€‹β€Œβ€Œο»Ώβ€Œβ€β€Œο»Ώβ€Œβ€Œβ€Œβ€‹ο»Ώο»Ώβ€Œβ€ο»Ώβ€‹β€Œβ€β€Œβ€β€Œο»Ώβ€β€β€‹ο»Ώβ€Œβ€‹β€Œβ€ο»Ώβ€β€Œβ€‹β€Œο»Ώβ€Œβ€‹ο»Ώο»Ώβ€‹ο»Ώβ€ο»Ώβ€Œο»Ώβ€Œβ€‹β€Œο»Ώβ€β€Œβ€Œο»Ώβ€‹β€‹β€Œβ€β€Œβ€Œβ€‹ο»Ώο»Ώβ€Œβ€Œβ€β€‹β€β€Œβ€ο»Ώβ€‹β€Œβ€ο»Ώο»Ώβ€Œβ€β€Œο»Ώβ€‹ο»Ώβ€ο»Ώβ€Œο»Ώβ€‹β€‹β€Œβ€β€‹β€Œβ€Œο»Ώβ€Œβ€‹β€Œβ€β€β€‹β€‹ο»Ώο»Ώβ€Œβ€Œο»Ώβ€‹β€‹β€Œβ€β€‹β€Œβ€Œβ€β€Œο»Ώβ€Œβ€β€Œβ€Œβ€Œβ€‹β€‹β€β€Œο»Ώβ€Œβ€Œβ€Œβ€β€β€Œβ€Œβ€ο»Ώβ€‹β€Œβ€β€Œβ€‹β€Œβ€β€Œβ€Œβ€Œο»Ώβ€‹β€β€‹β€β€Œβ€Œβ€‹ο»Ώβ€Œβ€Œβ€Œβ€‹β€‹β€β€Œβ€Œο»Ώο»Ώβ€Œβ€β€ο»Ώβ€Œβ€β€Œβ€Œβ€Œο»Ώβ€β€Œβ€‹β€β€Œβ€Œβ€‹ο»Ώβ€‹ο»Ώβ€Œβ€‹β€Œβ€‹β€‹β€β€Œβ€Œβ€‹ο»Ώβ€‹ο»Ώβ€Œβ€‹β€Œβ€‹β€‹β€β€Œβ€Œβ€‹ο»Ώβ€‹β€β€‹ο»Ώβ€‹β€β€Œβ€‹β€β€β€‹ο»Ώβ€‹β€‹β€‹ο»Ώβ€Œο»Ώβ€Œο»Ώβ€β€β€‹β€ο»Ώβ€Œβ€Œβ€β€β€Œβ€Œβ€Œβ€‹β€β€Œβ€β€‹β€β€Œβ€ο»Ώβ€Œβ€Œβ€β€β€Œβ€Œβ€Œβ€‹β€‹β€Œβ€Œβ€Œβ€‹β€‹β€β€Œβ€Œβ€‹ο»Ώβ€‹β€β€‹ο»Ώβ€‹β€β€‹β€β€Œβ€Œβ€‹ο»Ώβ€Œβ€Œβ€Œβ€‹β€Œβ€‹β€‹β€ο»Ώβ€β€Œο»Ώβ€‹β€β€Œβ€β€β€Œβ€Œβ€β€‹ο»Ώβ€Œβ€β€β€‹β€Œβ€Œβ€Œβ€‹β€Œβ€β€Œβ€Œβ€Œο»Ώβ€β€‹β€Œο»Ώβ€Œβ€‹β€‹β€β€Œβ€Œβ€‹ο»Ώβ€Œβ€Œβ€Œβ€‹β€‹β€β€Œβ€Œο»Ώο»Ώβ€Œβ€β€ο»Ώβ€Œβ€β€Œβ€Œβ€Œο»Ώβ€β€Œβ€‹β€β€Œβ€Œβ€‹ο»Ώβ€‹ο»Ώβ€Œβ€‹β€Œβ€‹β€‹β€β€Œβ€Œβ€‹ο»Ώβ€‹ο»Ώβ€Œβ€‹β€Œβ€‹β€‹β€β€Œβ€Œβ€‹ο»Ώβ€‹β€β€‹ο»Ώβ€‹β€β€Œβ€β€Œβ€β€‹ο»Ώβ€‹β€β€Œβ€‹β€Œο»Ώβ€‹ο»Ώβ€Œβ€Œβ€‹ο»Ώβ€‹β€Œβ€Œβ€ο»Ώβ€‹β€Œβ€β€‹ο»Ώβ€Œο»Ώβ€‹β€‹β€Œβ€ο»Ώβ€β€Œβ€‹β€β€Œβ€Œβ€β€‹β€Œβ€Œβ€β€ο»Ώβ€‹β€β€Œβ€Œβ€‹ο»Ώβ€‹β€β€‹ο»Ώβ€‹β€β€‹β€β€Œβ€Œβ€‹ο»Ώβ€Œβ€Œβ€Œβ€‹β€Œβ€‹β€‹β€ο»Ώβ€β€Œβ€β€‹ο»Ώβ€Œβ€β€β€‹β€Œβ€β€β€Œβ€Œβ€ο»Ώβ€‹β€Œβ€β€Œβ€‹β€Œο»Ώβ€‹β€β€Œβ€β€Œβ€Œβ€Œβ€ο»Ώβ€β€‹β€β€Œβ€Œβ€‹ο»Ώβ€Œβ€Œβ€Œβ€‹β€‹β€β€Œβ€Œο»Ώο»Ώβ€Œβ€β€ο»Ώβ€Œβ€β€Œβ€Œβ€Œο»Ώβ€β€Œβ€‹β€β€Œβ€Œβ€‹ο»Ώβ€‹ο»Ώβ€Œβ€‹β€Œβ€‹β€‹β€β€Œβ€Œβ€‹ο»Ώβ€‹ο»Ώβ€Œβ€‹β€Œβ€‹β€‹β€β€Œβ€Œβ€‹ο»Ώβ€‹β€β€‹ο»Ώβ€‹β€β€Œο»Ώβ€β€β€‹ο»Ώβ€β€Œβ€Œο»Ώβ€‹ο»Ώβ€‹ο»Ώβ€β€‹β€Œβ€Œβ€Œβ€Œβ€Œο»Ώβ€β€Œβ€Œβ€β€ο»Ώβ€Œο»Ώβ€‹β€β€Œο»Ώβ€Œβ€β€Œβ€ο»Ώβ€β€Œβ€‹ο»Ώβ€Œβ€Œο»Ώβ€‹ο»Ώβ€‹β€β€Œβ€Œβ€‹ο»Ώβ€‹β€β€‹ο»Ώβ€‹β€β€‹β€β€Œβ€Œβ€‹ο»Ώβ€Œβ€Œβ€Œβ€‹β€Œβ€‹β€‹β€ο»Ώβ€β€Œο»Ώβ€Œβ€‹β€Œβ€β€Œβ€Œβ€Œο»Ώβ€β€‹β€Œο»Ώβ€Œβ€‹β€‹ο»Ώο»Ώο»Ώβ€Œβ€β€‹β€β€Œβ€β€‹β€Œβ€Œο»Ώβ€‹ο»Ώβ€Œβ€β€Œβ€Œβ€Œβ€Œβ€Œβ€Œβ€Œο»Ώβ€‹β€β€Œβ€ο»Ώβ€‹β€‹ο»Ώο»Ώβ€Œβ€Œβ€β€β€‹β€Œο»Ώβ€Œβ€‹β€Œο»Ώβ€Œβ€‹β€Œο»Ώβ€‹β€‹β€Œο»Ώβ€‹ο»Ώβ€‹β€β€Œβ€Œβ€‹ο»Ώβ€‹ο»Ώβ€Œβ€‹β€‹β€Œβ€‹β€β€Œβ€Œβ€‹ο»Ώβ€‹β€β€Œβ€‹β€Œβ€β€‹β€β€Œβ€Œβ€‹ο»Ώβ€‹β€β€Œβ€‹β€Œβ€β€Œβ€β€β€Œβ€Œβ€ο»Ώβ€β€Œο»Ώβ€Œβ€‹β€Œβ€β€Œβ€Œβ€Œβ€ο»Ώβ€‹β€‹ο»Ώβ€Œβ€‹β€‹ο»Ώβ€Œο»Ώβ€‹ο»Ώβ€‹β€Œβ€‹β€ο»Ώβ€β€Œο»Ώβ€‹ο»Ώβ€Œβ€β€‹β€Œβ€Œβ€ο»Ώβ€β€Œβ€β€β€Œβ€Œο»Ώβ€Œβ€‹β€Œο»Ώβ€β€Œβ€‹β€ο»Ώβ€β€Œο»Ώβ€‹ο»Ώβ€Œο»Ώβ€Œβ€‹β€Œο»Ώβ€Œβ€Œβ€Œβ€β€Œβ€‹β€Œβ€β€β€Œβ€Œβ€ο»Ώο»Ώβ€‹β€β€Œβ€β€Œβ€β€β€Œβ€Œβ€β€Œβ€‹β€‹ο»Ώο»Ώβ€Œβ€Œβ€β€Œο»Ώβ€Œο»Ώβ€‹β€‹β€Œβ€β€ο»Ώβ€Œβ€Œβ€Œβ€β€Œβ€β€‹β€Œβ€Œο»Ώβ€Œβ€‹β€Œο»Ώβ€Œβ€Œβ€Œβ€β€Œβ€β€‹ο»Ώβ€Œβ€β€Œβ€Œβ€Œβ€Œβ€Œβ€ο»Ώβ€Œβ€Œβ€Œβ€‹β€Œβ€Œο»Ώβ€Œβ€β€Œο»Ώβ€Œβ€Œβ€Œβ€‹ο»Ώο»Ώβ€Œβ€ο»Ώβ€‹β€Œβ€β€Œβ€β€Œο»Ώβ€β€β€‹ο»Ώβ€Œβ€‹β€Œβ€ο»Ώβ€β€Œβ€‹β€Œο»Ώβ€Œβ€‹ο»Ώο»Ώβ€‹β€β€Œβ€β€Œο»Ώβ€Œβ€‹β€Œο»Ώβ€β€Œβ€Œο»Ώβ€‹β€‹β€Œβ€β€Œβ€Œβ€‹ο»Ώο»Ώβ€Œβ€Œβ€β€‹β€β€Œβ€ο»Ώβ€‹β€Œβ€ο»Ώο»Ώβ€Œβ€β€Œο»Ώβ€‹β€β€Œβ€β€Œο»Ώβ€‹β€‹β€Œβ€β€‹β€Œβ€Œο»Ώβ€Œβ€‹β€Œβ€β€β€‹β€‹ο»Ώο»Ώβ€Œβ€Œο»Ώβ€‹β€‹β€Œβ€β€‹β€Œβ€Œβ€β€Œο»Ώβ€Œβ€β€Œβ€Œβ€Œβ€‹β€‹β€β€Œο»Ώβ€Œβ€Œβ€Œβ€β€β€Œβ€Œβ€ο»Ώβ€‹β€Œβ€β€Œβ€‹β€Œβ€β€Œβ€Œβ€Œο»Ώβ€‹β€β€‹β€β€Œβ€Œβ€‹ο»Ώβ€Œβ€Œβ€Œβ€‹β€‹β€β€Œβ€Œο»Ώο»Ώβ€Œβ€β€ο»Ώβ€Œβ€β€Œβ€Œβ€Œο»Ώβ€β€Œβ€‹β€β€Œβ€Œβ€‹ο»Ώβ€‹ο»Ώβ€Œβ€‹β€Œβ€‹β€‹β€β€Œβ€Œβ€‹ο»Ώβ€‹ο»Ώβ€Œβ€‹β€Œβ€‹β€‹β€β€Œβ€Œβ€‹ο»Ώβ€‹β€β€‹ο»Ώβ€‹β€β€Œβ€‹β€β€β€‹ο»Ώβ€‹β€‹β€‹ο»Ώβ€Œο»Ώβ€Œο»Ώβ€β€β€‹β€ο»Ώβ€Œβ€Œβ€β€β€Œβ€Œβ€Œβ€‹β€β€Œβ€β€‹β€β€Œβ€ο»Ώβ€Œβ€Œβ€β€β€Œβ€Œβ€Œβ€‹β€‹β€Œβ€Œβ€Œβ€‹β€‹β€β€Œβ€Œβ€‹ο»Ώβ€‹β€β€‹ο»Ώβ€‹β€β€‹β€β€Œβ€Œβ€‹ο»Ώβ€Œβ€Œβ€Œβ€‹β€Œβ€‹β€‹β€ο»Ώβ€β€Œο»Ώβ€‹β€β€Œβ€β€β€Œβ€Œβ€β€‹ο»Ώβ€Œβ€β€β€‹β€Œβ€Œβ€Œβ€‹β€Œβ€β€Œβ€Œβ€Œο»Ώβ€β€‹β€Œο»Ώβ€Œβ€‹β€‹β€β€Œβ€Œβ€‹ο»Ώβ€Œβ€Œβ€Œβ€‹β€‹β€β€Œβ€Œο»Ώο»Ώβ€Œβ€β€ο»Ώβ€Œβ€β€Œβ€Œβ€Œο»Ώβ€β€Œβ€‹β€β€Œβ€Œβ€‹ο»Ώβ€‹ο»Ώβ€Œβ€‹β€Œβ€‹β€‹β€β€Œβ€Œβ€‹ο»Ώβ€‹ο»Ώβ€Œβ€‹β€Œβ€‹β€‹β€β€Œβ€Œβ€‹ο»Ώβ€‹β€β€‹ο»Ώβ€‹β€β€Œβ€β€Œβ€β€‹ο»Ώβ€‹β€β€Œβ€‹β€Œο»Ώβ€‹ο»Ώβ€Œβ€Œβ€‹ο»Ώβ€‹β€Œβ€Œβ€ο»Ώβ€‹β€Œβ€β€‹ο»Ώβ€Œο»Ώβ€‹β€‹β€Œβ€ο»Ώβ€β€Œβ€‹β€β€Œβ€Œβ€β€‹β€Œβ€Œβ€β€ο»Ώβ€‹β€β€Œβ€Œβ€‹ο»Ώβ€‹β€β€‹ο»Ώβ€‹β€β€‹β€β€Œβ€Œβ€‹ο»Ώβ€Œβ€Œβ€Œβ€‹β€Œβ€‹β€‹β€ο»Ώβ€β€Œβ€β€‹ο»Ώβ€Œβ€β€β€‹β€Œβ€β€β€Œβ€Œβ€ο»Ώβ€‹β€Œβ€β€Œβ€‹β€Œο»Ώβ€‹β€β€Œβ€β€Œβ€Œβ€Œβ€ο»Ώβ€β€‹β€β€Œβ€Œβ€‹ο»Ώβ€Œβ€Œβ€Œβ€‹β€‹β€β€Œβ€Œο»Ώο»Ώβ€Œβ€β€ο»Ώβ€Œβ€β€Œβ€Œβ€Œο»Ώβ€β€Œβ€‹β€β€Œβ€Œβ€‹ο»Ώβ€‹ο»Ώβ€Œβ€‹β€Œβ€‹β€‹β€β€Œβ€Œβ€‹ο»Ώβ€‹ο»Ώβ€Œβ€‹β€Œβ€‹β€‹β€β€Œβ€Œβ€‹ο»Ώβ€‹β€β€‹ο»Ώβ€‹β€β€Œο»Ώβ€β€β€‹ο»Ώβ€β€Œβ€Œο»Ώβ€‹ο»Ώβ€‹ο»Ώβ€β€‹β€Œβ€Œβ€Œβ€Œβ€Œο»Ώβ€β€Œβ€Œβ€β€ο»Ώβ€Œο»Ώβ€‹β€β€Œο»Ώβ€Œβ€β€Œβ€ο»Ώβ€β€Œβ€‹ο»Ώβ€Œβ€Œο»Ώβ€‹ο»Ώβ€‹β€β€Œβ€Œβ€‹ο»Ώβ€‹β€β€‹ο»Ώβ€‹β€β€‹β€β€Œβ€Œβ€‹ο»Ώβ€Œβ€Œβ€Œβ€‹β€Œβ€‹β€‹β€ο»Ώβ€β€Œο»Ώβ€Œβ€‹β€Œβ€β€Œβ€Œβ€Œο»Ώβ€β€‹β€Œο»Ώβ€Œβ€‹β€‹β€β€Œβ€β€Œο»Ώβ€‹β€‹β€Œβ€β€Œβ€Œβ€Œο»Ώβ€‹β€β€Œο»Ώβ€‹ο»Ώβ€Œο»Ώβ€‹β€‹β€Œβ€β€Œβ€Œβ€Œβ€β€‹ο»Ώβ€Œο»Ώβ€Œβ€‹β€Œβ€β€β€Œβ€Œο»Ώβ€Œβ€β€Œβ€β€Œβ€Œβ€‹ο»Ώο»Ώβ€Œβ€Œο»Ώβ€‹β€‹β€Œο»Ώβ€Œβ€Œβ€Œβ€β€‹β€β€Œβ€ο»Ώβ€‹β€Œβ€β€β€Œβ€Œο»Ώβ€‹ο»Ώβ€Œβ€β€β€‹β€Œβ€β€Œβ€Œβ€Œβ€β€Œβ€‹β€‹β€β€‹β€β€Œο»Ώο»Ώβ€Œ

After this there are also ~90 functions labeled β€œdecrypt”:β€‹β€‹β€‹β€‹β€Œο»Ώβ€ο»Ώβ€‹β€β€‹β€β€Œβ€ο»Ώο»Ώβ€Œο»Ώβ€‹β€β€Œβ€β€β€Œβ€Œβ€β€Œο»Ώβ€Œβ€β€β€Œβ€Œβ€ο»Ώβ€β€‹β€β€‹β€β€‹ο»Ώβ€β€β€‹β€β€‹β€β€Œο»Ώβ€‹ο»Ώβ€Œβ€β€‹β€Œβ€Œβ€ο»Ώβ€β€Œβ€β€β€Œβ€Œο»Ώβ€Œβ€‹β€Œο»Ώβ€β€Œβ€‹β€ο»Ώβ€β€Œβ€β€β€Œβ€Œβ€ο»Ώο»Ώβ€‹β€β€‹β€β€‹β€ο»Ώβ€‹β€‹β€β€‹β€β€Œβ€β€β€‹β€Œο»Ώβ€‹β€β€Œβ€β€Œβ€Œβ€Œβ€β€Œβ€β€‹β€β€‹β€β€‹ο»Ώβ€β€β€‹β€β€‹β€β€Œβ€β€β€‹β€Œο»Ώβ€Œβ€‹β€Œο»Ώβ€Œβ€‹β€Œο»Ώβ€‹β€‹β€Œο»Ώβ€‹ο»Ώβ€‹ο»Ώβ€β€β€‹β€ο»Ώο»Ώβ€‹β€ο»Ώο»Ώβ€Œβ€β€β€Œβ€Œβ€ο»Ώβ€β€Œο»Ώβ€Œβ€‹β€Œβ€β€Œβ€Œβ€Œβ€ο»Ώβ€‹β€‹ο»Ώβ€Œβ€‹β€‹ο»Ώβ€Œο»Ώβ€‹ο»Ώβ€‹β€Œβ€‹β€ο»Ώβ€β€Œο»Ώβ€‹ο»Ώβ€Œβ€β€‹β€Œβ€Œβ€ο»Ώβ€β€Œβ€β€β€Œβ€Œο»Ώβ€Œβ€‹β€Œο»Ώβ€β€Œβ€‹β€ο»Ώβ€β€Œο»Ώβ€‹ο»Ώβ€Œο»Ώβ€Œβ€‹β€Œο»Ώβ€Œβ€Œβ€Œβ€β€Œβ€‹β€Œβ€β€β€Œβ€Œβ€ο»Ώο»Ώβ€‹β€ο»Ώο»Ώβ€Œβ€β€β€Œβ€Œβ€ο»Ώβ€β€Œο»Ώβ€Œβ€‹β€Œβ€β€Œβ€Œβ€Œβ€ο»Ώβ€β€Œο»Ώβ€Œβ€‹β€‹β€ο»Ώο»Ώβ€Œβ€β€Œβ€Œβ€Œβ€β€Œβ€‹β€Œβ€β€β€Œβ€Œο»Ώβ€Œβ€‹β€‹β€ο»Ώο»Ώβ€Œβ€ο»Ώβ€Œβ€Œβ€ο»Ώο»Ώβ€Œβ€β€Œβ€‹β€Œβ€β€Œβ€Œβ€‹ο»Ώο»Ώβ€Œβ€Œο»Ώβ€‹β€‹β€Œο»Ώβ€‹β€β€Œβ€β€Œβ€Œβ€Œο»Ώβ€‹ο»Ώβ€Œβ€β€Œβ€Œβ€Œβ€ο»Ώβ€β€Œο»Ώβ€Œβ€‹β€Œβ€β€‹β€Œβ€Œο»Ώβ€Œβ€‹β€Œβ€β€β€Œβ€Œβ€ο»Ώο»Ώβ€Œβ€ο»Ώβ€β€‹ο»Ώβ€ο»Ώβ€Œβ€β€β€Œβ€Œβ€β€Œβ€‹β€‹ο»Ώο»Ώβ€Œβ€Œβ€β€Œο»Ώβ€Œο»Ώβ€‹β€‹β€Œβ€β€ο»Ώβ€Œβ€Œβ€Œβ€β€Œβ€β€‹β€Œβ€Œο»Ώβ€Œβ€‹β€Œο»Ώβ€Œβ€Œβ€Œβ€β€Œβ€β€‹ο»Ώβ€Œβ€β€Œβ€Œβ€Œβ€Œβ€Œβ€ο»Ώβ€Œβ€Œβ€Œβ€‹β€Œβ€Œο»Ώβ€Œβ€β€Œο»Ώβ€Œβ€Œβ€Œβ€‹ο»Ώο»Ώβ€Œβ€ο»Ώβ€‹β€Œβ€β€Œβ€β€Œο»Ώβ€β€β€‹ο»Ώβ€Œβ€‹β€Œβ€ο»Ώβ€β€Œβ€‹β€Œο»Ώβ€Œβ€‹ο»Ώο»Ώβ€‹ο»Ώβ€ο»Ώβ€Œο»Ώβ€Œβ€‹β€Œο»Ώβ€β€Œβ€Œο»Ώβ€‹β€‹β€Œβ€β€Œβ€Œβ€‹ο»Ώο»Ώβ€Œβ€Œβ€β€‹β€β€Œβ€ο»Ώβ€‹β€Œβ€ο»Ώο»Ώβ€Œβ€β€Œο»Ώβ€‹ο»Ώβ€ο»Ώβ€Œο»Ώβ€‹β€‹β€Œβ€β€‹β€Œβ€Œο»Ώβ€Œβ€‹β€Œβ€β€β€‹β€‹ο»Ώο»Ώβ€Œβ€Œο»Ώβ€‹β€‹β€Œβ€β€‹β€Œβ€Œβ€β€Œο»Ώβ€Œβ€β€Œβ€Œβ€Œβ€‹β€‹β€β€Œο»Ώβ€Œβ€Œβ€Œβ€β€β€Œβ€Œβ€ο»Ώβ€‹β€Œβ€β€Œβ€‹β€Œβ€β€Œβ€Œβ€Œο»Ώβ€‹β€β€‹β€β€Œβ€Œβ€‹ο»Ώβ€Œβ€Œβ€Œβ€‹β€‹β€β€Œβ€Œο»Ώο»Ώβ€Œβ€β€ο»Ώβ€Œβ€β€Œβ€Œβ€Œο»Ώβ€β€Œβ€‹β€β€Œβ€Œβ€‹ο»Ώβ€‹ο»Ώβ€Œβ€‹β€Œβ€‹β€‹β€β€Œβ€Œβ€‹ο»Ώβ€‹ο»Ώβ€Œβ€‹β€Œβ€‹β€‹β€β€Œβ€Œβ€‹ο»Ώβ€‹β€β€‹ο»Ώβ€‹β€β€Œβ€‹β€β€β€‹ο»Ώβ€‹β€‹β€‹ο»Ώβ€Œο»Ώβ€Œο»Ώβ€β€β€‹β€ο»Ώβ€Œβ€Œβ€β€β€Œβ€Œβ€Œβ€‹β€β€Œβ€β€‹β€β€Œβ€ο»Ώβ€Œβ€Œβ€β€β€Œβ€Œβ€Œβ€‹β€‹β€Œβ€Œβ€Œβ€‹β€‹β€β€Œβ€Œβ€‹ο»Ώβ€‹β€β€‹ο»Ώβ€‹β€β€‹β€β€Œβ€Œβ€‹ο»Ώβ€Œβ€Œβ€Œβ€‹β€Œβ€‹β€‹β€ο»Ώβ€β€Œο»Ώβ€‹β€β€Œβ€β€β€Œβ€Œβ€β€‹ο»Ώβ€Œβ€β€β€‹β€Œβ€Œβ€Œβ€‹β€Œβ€β€Œβ€Œβ€Œο»Ώβ€β€‹β€Œο»Ώβ€Œβ€‹β€‹β€β€Œβ€Œβ€‹ο»Ώβ€Œβ€Œβ€Œβ€‹β€‹β€β€Œβ€Œο»Ώο»Ώβ€Œβ€β€ο»Ώβ€Œβ€β€Œβ€Œβ€Œο»Ώβ€β€Œβ€‹β€β€Œβ€Œβ€‹ο»Ώβ€‹ο»Ώβ€Œβ€‹β€Œβ€‹β€‹β€β€Œβ€Œβ€‹ο»Ώβ€‹ο»Ώβ€Œβ€‹β€Œβ€‹β€‹β€β€Œβ€Œβ€‹ο»Ώβ€‹β€β€‹ο»Ώβ€‹β€β€‹ο»Ώβ€Œο»Ώβ€Œβ€Œβ€‹β€β€Œβ€‹ο»Ώβ€Œβ€Œβ€ο»Ώβ€Œβ€Œο»Ώβ€‹β€β€Œβ€‹ο»Ώβ€‹β€Œβ€‹ο»Ώβ€‹β€Œβ€‹β€Œβ€Œβ€Œο»Ώβ€Œο»Ώβ€Œο»Ώβ€Œβ€‹β€‹ο»Ώβ€Œβ€Œβ€Œβ€‹ο»Ώβ€‹β€‹β€β€Œβ€Œβ€‹ο»Ώβ€‹β€β€‹ο»Ώβ€‹β€β€‹β€β€Œβ€Œβ€‹ο»Ώβ€Œβ€Œβ€Œβ€‹β€Œβ€‹β€‹β€ο»Ώβ€β€Œβ€β€‹ο»Ώβ€Œβ€β€β€‹β€Œβ€β€β€Œβ€Œβ€ο»Ώβ€‹β€Œβ€β€Œβ€‹β€Œο»Ώβ€‹β€β€Œβ€β€Œβ€Œβ€Œβ€ο»Ώβ€β€‹β€β€Œβ€Œβ€‹ο»Ώβ€Œβ€Œβ€Œβ€‹β€‹β€β€Œβ€Œο»Ώο»Ώβ€Œβ€β€ο»Ώβ€Œβ€β€Œβ€Œβ€Œο»Ώβ€β€Œβ€‹β€β€Œβ€Œβ€‹ο»Ώβ€‹ο»Ώβ€Œβ€‹β€Œβ€‹β€‹β€β€Œβ€Œβ€‹ο»Ώβ€‹ο»Ώβ€Œβ€‹β€Œβ€‹β€‹β€β€Œβ€Œβ€‹ο»Ώβ€‹β€β€‹ο»Ώβ€‹β€β€Œβ€β€β€β€Œβ€‹β€‹β€β€Œβ€‹ο»Ώβ€‹β€‹ο»Ώβ€Œβ€Œβ€‹ο»Ώβ€Œβ€‹β€Œβ€‹β€Œβ€β€Œβ€Œβ€Œβ€β€Œβ€β€‹ο»Ώβ€Œβ€β€β€Œβ€Œβ€‹β€β€β€Œο»Ώβ€Œβ€Œβ€Œβ€β€Œο»Ώβ€‹β€β€Œβ€Œβ€‹ο»Ώβ€‹β€β€‹ο»Ώβ€‹β€β€‹β€β€Œβ€Œβ€‹ο»Ώβ€Œβ€Œβ€Œβ€‹β€Œβ€‹β€‹β€ο»Ώβ€β€Œο»Ώβ€Œβ€‹β€Œβ€β€Œβ€Œβ€Œο»Ώβ€β€‹β€Œο»Ώβ€Œβ€‹β€‹ο»Ώο»Ώο»Ώβ€Œβ€β€‹β€β€Œβ€β€‹β€Œβ€Œο»Ώβ€‹ο»Ώβ€Œβ€β€Œβ€Œβ€Œβ€Œβ€Œβ€Œβ€Œο»Ώβ€‹β€β€Œβ€ο»Ώβ€‹β€‹ο»Ώο»Ώβ€Œβ€Œβ€β€β€‹β€Œο»Ώβ€Œβ€‹β€Œο»Ώβ€Œβ€‹β€Œο»Ώβ€‹β€‹β€Œο»Ώβ€‹ο»Ώβ€‹β€β€Œβ€Œβ€‹ο»Ώβ€‹ο»Ώβ€Œβ€‹β€‹β€Œβ€‹β€β€Œβ€Œβ€‹ο»Ώβ€‹β€β€Œβ€‹β€Œβ€β€‹β€β€Œβ€Œβ€‹ο»Ώβ€‹β€β€Œβ€‹β€Œβ€β€Œβ€β€β€Œβ€Œβ€ο»Ώβ€β€Œο»Ώβ€Œβ€‹β€Œβ€β€Œβ€Œβ€Œβ€ο»Ώβ€‹β€‹ο»Ώβ€Œβ€‹β€‹ο»Ώβ€Œο»Ώβ€‹ο»Ώβ€‹β€Œβ€‹β€ο»Ώβ€β€Œο»Ώβ€‹ο»Ώβ€Œβ€β€‹β€Œβ€Œβ€ο»Ώβ€β€Œβ€β€β€Œβ€Œο»Ώβ€Œβ€‹β€Œο»Ώβ€β€Œβ€‹β€ο»Ώβ€β€Œο»Ώβ€‹ο»Ώβ€Œο»Ώβ€Œβ€‹β€Œο»Ώβ€Œβ€Œβ€Œβ€β€Œβ€‹β€Œβ€β€β€Œβ€Œβ€ο»Ώο»Ώβ€‹β€β€Œβ€β€Œβ€β€β€Œβ€Œβ€β€Œβ€‹β€‹ο»Ώο»Ώβ€Œβ€Œβ€β€Œο»Ώβ€Œο»Ώβ€‹β€‹β€Œβ€β€ο»Ώβ€Œβ€Œβ€Œβ€β€Œβ€β€‹β€Œβ€Œο»Ώβ€Œβ€‹β€Œο»Ώβ€Œβ€Œβ€Œβ€β€Œβ€β€‹ο»Ώβ€Œβ€β€Œβ€Œβ€Œβ€Œβ€Œβ€ο»Ώβ€Œβ€Œβ€Œβ€‹β€Œβ€Œο»Ώβ€Œβ€β€Œο»Ώβ€Œβ€Œβ€Œβ€‹ο»Ώο»Ώβ€Œβ€ο»Ώβ€‹β€Œβ€β€Œβ€β€Œο»Ώβ€β€β€‹ο»Ώβ€Œβ€‹β€Œβ€ο»Ώβ€β€Œβ€‹β€Œο»Ώβ€Œβ€‹ο»Ώο»Ώβ€‹β€β€Œβ€β€Œο»Ώβ€Œβ€‹β€Œο»Ώβ€β€Œβ€Œο»Ώβ€‹β€‹β€Œβ€β€Œβ€Œβ€‹ο»Ώο»Ώβ€Œβ€Œβ€β€‹β€β€Œβ€ο»Ώβ€‹β€Œβ€ο»Ώο»Ώβ€Œβ€β€Œο»Ώβ€‹β€β€Œβ€β€Œο»Ώβ€‹β€‹β€Œβ€β€‹β€Œβ€Œο»Ώβ€Œβ€‹β€Œβ€β€β€‹β€‹ο»Ώο»Ώβ€Œβ€Œο»Ώβ€‹β€‹β€Œβ€β€‹β€Œβ€Œβ€β€Œο»Ώβ€Œβ€β€Œβ€Œβ€Œβ€‹β€‹β€β€Œο»Ώβ€Œβ€Œβ€Œβ€β€β€Œβ€Œβ€ο»Ώβ€‹β€Œβ€β€Œβ€‹β€Œβ€β€Œβ€Œβ€Œο»Ώβ€‹β€β€‹β€β€Œβ€Œβ€‹ο»Ώβ€Œβ€Œβ€Œβ€‹β€‹β€β€Œβ€Œο»Ώο»Ώβ€Œβ€β€ο»Ώβ€Œβ€β€Œβ€Œβ€Œο»Ώβ€β€Œβ€‹β€β€Œβ€Œβ€‹ο»Ώβ€‹ο»Ώβ€Œβ€‹β€Œβ€‹β€‹β€β€Œβ€Œβ€‹ο»Ώβ€‹ο»Ώβ€Œβ€‹β€Œβ€‹β€‹β€β€Œβ€Œβ€‹ο»Ώβ€‹β€β€‹ο»Ώβ€‹β€β€Œβ€‹β€β€β€‹ο»Ώβ€‹β€‹β€‹ο»Ώβ€Œο»Ώβ€Œο»Ώβ€β€β€‹β€ο»Ώβ€Œβ€Œβ€β€β€Œβ€Œβ€Œβ€‹β€β€Œβ€β€‹β€β€Œβ€ο»Ώβ€Œβ€Œβ€β€β€Œβ€Œβ€Œβ€‹β€‹β€Œβ€Œβ€Œβ€‹β€‹β€β€Œβ€Œβ€‹ο»Ώβ€‹β€β€‹ο»Ώβ€‹β€β€‹β€β€Œβ€Œβ€‹ο»Ώβ€Œβ€Œβ€Œβ€‹β€Œβ€‹β€‹β€ο»Ώβ€β€Œο»Ώβ€‹β€β€Œβ€β€β€Œβ€Œβ€β€‹ο»Ώβ€Œβ€β€β€‹β€Œβ€Œβ€Œβ€‹β€Œβ€β€Œβ€Œβ€Œο»Ώβ€β€‹β€Œο»Ώβ€Œβ€‹β€‹β€β€Œβ€Œβ€‹ο»Ώβ€Œβ€Œβ€Œβ€‹β€‹β€β€Œβ€Œο»Ώο»Ώβ€Œβ€β€ο»Ώβ€Œβ€β€Œβ€Œβ€Œο»Ώβ€β€Œβ€‹β€β€Œβ€Œβ€‹ο»Ώβ€‹ο»Ώβ€Œβ€‹β€Œβ€‹β€‹β€β€Œβ€Œβ€‹ο»Ώβ€‹ο»Ώβ€Œβ€‹β€Œβ€‹β€‹β€β€Œβ€Œβ€‹ο»Ώβ€‹β€β€‹ο»Ώβ€‹β€β€‹ο»Ώβ€Œο»Ώβ€Œβ€Œβ€‹β€β€Œβ€‹ο»Ώβ€Œβ€Œβ€ο»Ώβ€Œβ€Œο»Ώβ€‹β€β€Œβ€‹ο»Ώβ€‹β€Œβ€‹ο»Ώβ€‹β€Œβ€‹β€Œβ€Œβ€Œο»Ώβ€Œο»Ώβ€Œο»Ώβ€Œβ€‹β€‹ο»Ώβ€Œβ€Œβ€Œβ€‹ο»Ώβ€‹β€‹β€β€Œβ€Œβ€‹ο»Ώβ€‹β€β€‹ο»Ώβ€‹β€β€‹β€β€Œβ€Œβ€‹ο»Ώβ€Œβ€Œβ€Œβ€‹β€Œβ€‹β€‹β€ο»Ώβ€β€Œβ€β€‹ο»Ώβ€Œβ€β€β€‹β€Œβ€β€β€Œβ€Œβ€ο»Ώβ€‹β€Œβ€β€Œβ€‹β€Œο»Ώβ€‹β€β€Œβ€β€Œβ€Œβ€Œβ€ο»Ώβ€β€‹β€β€Œβ€Œβ€‹ο»Ώβ€Œβ€Œβ€Œβ€‹β€‹β€β€Œβ€Œο»Ώο»Ώβ€Œβ€β€ο»Ώβ€Œβ€β€Œβ€Œβ€Œο»Ώβ€β€Œβ€‹β€β€Œβ€Œβ€‹ο»Ώβ€‹ο»Ώβ€Œβ€‹β€Œβ€‹β€‹β€β€Œβ€Œβ€‹ο»Ώβ€‹ο»Ώβ€Œβ€‹β€Œβ€‹β€‹β€β€Œβ€Œβ€‹ο»Ώβ€‹β€β€‹ο»Ώβ€‹β€β€Œβ€β€β€β€Œβ€‹β€‹β€β€Œβ€‹ο»Ώβ€‹β€‹ο»Ώβ€Œβ€Œβ€‹ο»Ώβ€Œβ€‹β€Œβ€‹β€Œβ€β€Œβ€Œβ€Œβ€β€Œβ€β€‹ο»Ώβ€Œβ€β€β€Œβ€Œβ€‹β€β€β€Œο»Ώβ€Œβ€Œβ€Œβ€β€Œο»Ώβ€‹β€β€Œβ€Œβ€‹ο»Ώβ€‹β€β€‹ο»Ώβ€‹β€β€‹β€β€Œβ€Œβ€‹ο»Ώβ€Œβ€Œβ€Œβ€‹β€Œβ€‹β€‹β€ο»Ώβ€β€Œο»Ώβ€Œβ€‹β€Œβ€β€Œβ€Œβ€Œο»Ώβ€β€‹β€Œο»Ώβ€Œβ€‹β€‹β€β€Œβ€β€Œο»Ώβ€‹β€‹β€Œβ€β€Œβ€Œβ€Œο»Ώβ€‹β€β€Œο»Ώβ€‹ο»Ώβ€Œο»Ώβ€‹β€‹β€Œβ€β€Œβ€Œβ€Œβ€β€‹ο»Ώβ€Œο»Ώβ€Œβ€‹β€Œβ€β€β€Œβ€Œο»Ώβ€Œβ€β€Œβ€β€Œβ€Œβ€‹ο»Ώο»Ώβ€Œβ€Œο»Ώβ€‹β€‹β€Œο»Ώβ€Œβ€Œβ€Œβ€β€‹β€β€Œβ€ο»Ώβ€‹β€Œβ€β€β€Œβ€Œο»Ώβ€‹ο»Ώβ€Œβ€β€β€‹β€Œβ€β€Œβ€Œβ€Œβ€β€Œβ€‹β€‹β€β€‹β€β€Œο»Ώο»Ώβ€Œ

[Image: Image for post]β€‹β€‹β€‹β€‹β€Œο»Ώβ€ο»Ώβ€‹β€β€‹β€β€Œβ€ο»Ώο»Ώβ€Œο»Ώβ€‹β€β€Œβ€β€β€Œβ€Œβ€β€Œο»Ώβ€Œβ€β€β€Œβ€Œβ€ο»Ώβ€β€‹β€β€‹β€β€‹ο»Ώβ€β€β€‹β€β€‹β€β€Œο»Ώβ€‹ο»Ώβ€Œβ€β€‹β€Œβ€Œβ€ο»Ώβ€β€Œβ€β€β€Œβ€Œο»Ώβ€Œβ€‹β€Œο»Ώβ€β€Œβ€‹β€ο»Ώβ€β€Œβ€β€β€Œβ€Œβ€ο»Ώο»Ώβ€‹β€β€‹β€β€‹β€ο»Ώβ€‹β€‹β€β€‹β€β€Œβ€β€β€‹β€Œο»Ώβ€‹β€β€Œβ€β€Œβ€Œβ€Œβ€β€Œβ€β€‹β€β€‹β€β€‹ο»Ώβ€β€β€‹β€β€‹β€β€Œβ€β€β€‹β€Œο»Ώβ€Œβ€‹β€Œο»Ώβ€Œβ€‹β€Œο»Ώβ€‹β€‹β€Œο»Ώβ€‹ο»Ώβ€‹ο»Ώβ€β€β€‹β€ο»Ώο»Ώβ€‹β€ο»Ώο»Ώβ€Œβ€β€β€Œβ€Œβ€ο»Ώβ€β€Œο»Ώβ€Œβ€‹β€Œβ€β€Œβ€Œβ€Œβ€ο»Ώβ€‹β€‹ο»Ώβ€Œβ€‹β€‹ο»Ώβ€Œο»Ώβ€‹ο»Ώβ€‹β€Œβ€‹β€ο»Ώβ€β€Œο»Ώβ€‹ο»Ώβ€Œβ€β€‹β€Œβ€Œβ€ο»Ώβ€β€Œβ€β€β€Œβ€Œο»Ώβ€Œβ€‹β€Œο»Ώβ€β€Œβ€‹β€ο»Ώβ€β€Œο»Ώβ€‹ο»Ώβ€Œο»Ώβ€Œβ€‹β€Œο»Ώβ€Œβ€Œβ€Œβ€β€Œβ€‹β€Œβ€β€β€Œβ€Œβ€ο»Ώο»Ώβ€‹β€ο»Ώο»Ώβ€Œβ€β€β€Œβ€Œβ€ο»Ώβ€β€Œο»Ώβ€Œβ€‹β€Œβ€β€Œβ€Œβ€Œβ€ο»Ώβ€β€Œο»Ώβ€Œβ€‹β€‹β€ο»Ώο»Ώβ€Œβ€β€Œβ€Œβ€Œβ€β€Œβ€‹β€Œβ€β€β€Œβ€Œο»Ώβ€Œβ€‹β€‹β€ο»Ώο»Ώβ€Œβ€ο»Ώβ€Œβ€Œβ€ο»Ώο»Ώβ€Œβ€β€Œβ€‹β€Œβ€β€Œβ€Œβ€‹ο»Ώο»Ώβ€Œβ€Œο»Ώβ€‹β€‹β€Œο»Ώβ€‹β€β€Œβ€β€Œβ€Œβ€Œο»Ώβ€‹ο»Ώβ€Œβ€β€Œβ€Œβ€Œβ€ο»Ώβ€β€Œο»Ώβ€Œβ€‹β€Œβ€β€‹β€Œβ€Œο»Ώβ€Œβ€‹β€Œβ€β€β€Œβ€Œβ€ο»Ώο»Ώβ€Œβ€ο»Ώβ€β€‹ο»Ώβ€ο»Ώβ€Œβ€β€β€Œβ€Œβ€β€Œβ€‹β€‹ο»Ώο»Ώβ€Œβ€Œβ€β€Œο»Ώβ€Œο»Ώβ€‹β€‹β€Œβ€β€ο»Ώβ€Œβ€Œβ€Œβ€β€Œβ€β€‹β€Œβ€Œο»Ώβ€Œβ€‹β€Œο»Ώβ€Œβ€Œβ€Œβ€β€Œβ€β€‹ο»Ώβ€Œβ€β€Œβ€Œβ€Œβ€Œβ€Œβ€ο»Ώβ€Œβ€Œβ€Œβ€‹β€Œβ€Œο»Ώβ€Œβ€β€Œο»Ώβ€Œβ€Œβ€Œβ€‹ο»Ώο»Ώβ€Œβ€ο»Ώβ€‹β€Œβ€β€Œβ€β€Œο»Ώβ€β€β€‹ο»Ώβ€Œβ€‹β€Œβ€ο»Ώβ€β€Œβ€‹β€Œο»Ώβ€Œβ€‹ο»Ώο»Ώβ€‹ο»Ώβ€ο»Ώβ€Œο»Ώβ€Œβ€‹β€Œο»Ώβ€β€Œβ€Œο»Ώβ€‹β€‹β€Œβ€β€Œβ€Œβ€‹ο»Ώο»Ώβ€Œβ€Œβ€β€‹β€β€Œβ€ο»Ώβ€‹β€Œβ€ο»Ώο»Ώβ€Œβ€β€Œο»Ώβ€‹ο»Ώβ€ο»Ώβ€Œο»Ώβ€‹β€‹β€Œβ€β€‹β€Œβ€Œο»Ώβ€Œβ€‹β€Œβ€β€β€‹β€‹ο»Ώο»Ώβ€Œβ€Œο»Ώβ€‹β€‹β€Œβ€β€‹β€Œβ€Œβ€β€Œο»Ώβ€Œβ€β€Œβ€Œβ€Œβ€‹β€‹β€β€Œο»Ώβ€Œβ€Œβ€Œβ€β€β€Œβ€Œβ€ο»Ώβ€‹β€Œβ€β€Œβ€‹β€Œβ€β€Œβ€Œβ€Œο»Ώβ€‹β€β€‹β€β€Œβ€Œβ€‹ο»Ώβ€Œβ€Œβ€Œβ€‹β€‹β€β€Œβ€Œο»Ώο»Ώβ€Œβ€β€ο»Ώβ€Œβ€β€Œβ€Œβ€Œο»Ώβ€β€Œβ€‹β€β€Œβ€Œβ€‹ο»Ώβ€‹ο»Ώβ€Œβ€‹β€Œβ€‹β€‹β€β€Œβ€Œβ€‹ο»Ώβ€‹ο»Ώβ€Œβ€‹β€Œβ€‹β€‹β€β€Œβ€Œβ€‹ο»Ώβ€‹β€β€‹ο»Ώβ€‹β€β€Œβ€‹β€β€β€‹ο»Ώβ€‹β€‹β€‹ο»Ώβ€Œο»Ώβ€Œο»Ώβ€β€β€‹β€ο»Ώβ€Œβ€Œβ€β€β€Œβ€Œβ€Œβ€‹β€β€Œβ€β€‹β€β€Œβ€ο»Ώβ€Œβ€Œβ€β€β€Œβ€Œβ€Œβ€‹β€‹β€Œβ€Œβ€Œβ€‹β€‹β€β€Œβ€Œβ€‹ο»Ώβ€‹β€β€‹ο»Ώβ€‹β€β€‹β€β€Œβ€Œβ€‹ο»Ώβ€Œβ€Œβ€Œβ€‹β€Œβ€‹β€‹β€ο»Ώβ€β€Œο»Ώβ€‹β€β€Œβ€β€β€Œβ€Œβ€β€‹ο»Ώβ€Œβ€β€β€‹β€Œβ€Œβ€Œβ€‹β€Œβ€β€Œβ€Œβ€Œο»Ώβ€β€‹β€Œο»Ώβ€Œβ€‹β€‹β€β€Œβ€Œβ€‹ο»Ώβ€Œβ€Œβ€Œβ€‹β€‹β€β€Œβ€Œο»Ώο»Ώβ€Œβ€β€ο»Ώβ€Œβ€β€Œβ€Œβ€Œο»Ώβ€β€Œβ€‹β€β€Œβ€Œβ€‹ο»Ώβ€‹ο»Ώβ€Œβ€‹β€Œβ€‹β€‹β€β€Œβ€Œβ€‹ο»Ώβ€‹ο»Ώβ€Œβ€‹β€Œβ€‹β€‹β€β€Œβ€Œβ€‹ο»Ώβ€‹β€β€‹ο»Ώβ€‹β€β€Œβ€‹β€β€‹β€Œβ€‹ο»Ώβ€β€‹ο»Ώβ€Œβ€β€Œο»Ώβ€‹β€Œβ€Œβ€Œβ€Œβ€‹β€Œβ€ο»Ώβ€Œβ€‹ο»Ώβ€‹β€‹β€‹ο»Ώβ€‹β€β€Œβ€‹β€‹ο»Ώβ€Œβ€β€ο»Ώβ€Œο»Ώβ€Œβ€Œβ€‹ο»Ώβ€Œβ€Œβ€‹β€β€Œβ€Œβ€‹ο»Ώβ€‹β€β€‹ο»Ώβ€‹β€β€‹β€β€Œβ€Œβ€‹ο»Ώβ€Œβ€Œβ€Œβ€‹β€Œβ€‹β€‹β€ο»Ώβ€β€Œβ€β€‹ο»Ώβ€Œβ€β€β€‹β€Œβ€β€β€Œβ€Œβ€ο»Ώβ€‹β€Œβ€β€Œβ€‹β€Œο»Ώβ€‹β€β€Œβ€β€Œβ€Œβ€Œβ€ο»Ώβ€β€‹β€β€Œβ€Œβ€‹ο»Ώβ€Œβ€Œβ€Œβ€‹β€‹β€β€Œβ€Œο»Ώο»Ώβ€Œβ€β€ο»Ώβ€Œβ€β€Œβ€Œβ€Œο»Ώβ€β€Œβ€‹β€β€Œβ€Œβ€‹ο»Ώβ€‹ο»Ώβ€Œβ€‹β€Œβ€‹β€‹β€β€Œβ€Œβ€‹ο»Ώβ€‹ο»Ώβ€Œβ€‹β€Œβ€‹β€‹β€β€Œβ€Œβ€‹ο»Ώβ€‹β€β€‹ο»Ώβ€‹β€β€Œβ€ο»Ώο»Ώβ€Œβ€Œβ€β€Œβ€Œβ€β€Œβ€‹β€Œβ€β€β€Œβ€‹ο»Ώβ€Œβ€β€Œβ€β€Œβ€β€Œβ€β€‹ο»Ώβ€Œβ€‹β€β€β€Œβ€β€‹ο»Ώβ€Œο»Ώβ€β€‹β€‹ο»Ώβ€‹β€Œβ€Œβ€β€Œβ€Œβ€‹β€β€Œβ€Œβ€‹ο»Ώβ€‹β€β€‹ο»Ώβ€‹β€β€‹β€β€Œβ€Œβ€‹ο»Ώβ€Œβ€Œβ€Œβ€‹β€Œβ€‹β€‹β€ο»Ώβ€β€Œο»Ώβ€Œβ€‹β€Œβ€β€Œβ€Œβ€Œο»Ώβ€β€‹β€Œο»Ώβ€Œβ€‹β€‹ο»Ώο»Ώο»Ώβ€Œβ€β€‹β€β€Œβ€β€‹β€Œβ€Œο»Ώβ€‹ο»Ώβ€Œβ€β€Œβ€Œβ€Œβ€Œβ€Œβ€Œβ€Œο»Ώβ€‹β€β€Œβ€ο»Ώβ€‹β€‹ο»Ώο»Ώβ€Œβ€Œβ€β€β€‹β€Œο»Ώβ€Œβ€‹β€Œο»Ώβ€Œβ€‹β€Œο»Ώβ€‹β€‹β€Œο»Ώβ€‹ο»Ώβ€‹β€β€Œβ€Œβ€‹ο»Ώβ€‹ο»Ώβ€Œβ€‹β€‹β€Œβ€‹β€β€Œβ€Œβ€‹ο»Ώβ€‹β€β€Œβ€‹β€Œβ€β€‹β€β€Œβ€Œβ€‹ο»Ώβ€‹β€β€Œβ€‹β€Œβ€β€Œβ€β€β€Œβ€Œβ€ο»Ώβ€β€Œο»Ώβ€Œβ€‹β€Œβ€β€Œβ€Œβ€Œβ€ο»Ώβ€‹β€‹ο»Ώβ€Œβ€‹β€‹ο»Ώβ€Œο»Ώβ€‹ο»Ώβ€‹β€Œβ€‹β€ο»Ώβ€β€Œο»Ώβ€‹ο»Ώβ€Œβ€β€‹β€Œβ€Œβ€ο»Ώβ€β€Œβ€β€β€Œβ€Œο»Ώβ€Œβ€‹β€Œο»Ώβ€β€Œβ€‹β€ο»Ώβ€β€Œο»Ώβ€‹ο»Ώβ€Œο»Ώβ€Œβ€‹β€Œο»Ώβ€Œβ€Œβ€Œβ€β€Œβ€‹β€Œβ€β€β€Œβ€Œβ€ο»Ώο»Ώβ€‹β€β€Œβ€β€Œβ€β€β€Œβ€Œβ€β€Œβ€‹β€‹ο»Ώο»Ώβ€Œβ€Œβ€β€Œο»Ώβ€Œο»Ώβ€‹β€‹β€Œβ€β€ο»Ώβ€Œβ€Œβ€Œβ€β€Œβ€β€‹β€Œβ€Œο»Ώβ€Œβ€‹β€Œο»Ώβ€Œβ€Œβ€Œβ€β€Œβ€β€‹ο»Ώβ€Œβ€β€Œβ€Œβ€Œβ€Œβ€Œβ€ο»Ώβ€Œβ€Œβ€Œβ€‹β€Œβ€Œο»Ώβ€Œβ€β€Œο»Ώβ€Œβ€Œβ€Œβ€‹ο»Ώο»Ώβ€Œβ€ο»Ώβ€‹β€Œβ€β€Œβ€β€Œο»Ώβ€β€β€‹ο»Ώβ€Œβ€‹β€Œβ€ο»Ώβ€β€Œβ€‹β€Œο»Ώβ€Œβ€‹ο»Ώο»Ώβ€‹β€β€Œβ€β€Œο»Ώβ€Œβ€‹β€Œο»Ώβ€β€Œβ€Œο»Ώβ€‹β€‹β€Œβ€β€Œβ€Œβ€‹ο»Ώο»Ώβ€Œβ€Œβ€β€‹β€β€Œβ€ο»Ώβ€‹β€Œβ€ο»Ώο»Ώβ€Œβ€β€Œο»Ώβ€‹β€β€Œβ€β€Œο»Ώβ€‹β€‹β€Œβ€β€‹β€Œβ€Œο»Ώβ€Œβ€‹β€Œβ€β€β€‹β€‹ο»Ώο»Ώβ€Œβ€Œο»Ώβ€‹β€‹β€Œβ€β€‹β€Œβ€Œβ€β€Œο»Ώβ€Œβ€β€Œβ€Œβ€Œβ€‹β€‹β€β€Œο»Ώβ€Œβ€Œβ€Œβ€β€β€Œβ€Œβ€ο»Ώβ€‹β€Œβ€β€Œβ€‹β€Œβ€β€Œβ€Œβ€Œο»Ώβ€‹β€β€‹β€β€Œβ€Œβ€‹ο»Ώβ€Œβ€Œβ€Œβ€‹β€‹β€β€Œβ€Œο»Ώο»Ώβ€Œβ€β€ο»Ώβ€Œβ€β€Œβ€Œβ€Œο»Ώβ€β€Œβ€‹β€β€Œβ€Œβ€‹ο»Ώβ€‹ο»Ώβ€Œβ€‹β€Œβ€‹β€‹β€β€Œβ€Œβ€‹ο»Ώβ€‹ο»Ώβ€Œβ€‹β€Œβ€‹β€‹β€β€Œβ€Œβ€‹ο»Ώβ€‹β€β€‹ο»Ώβ€‹β€β€Œβ€‹β€β€β€‹ο»Ώβ€‹β€‹β€‹ο»Ώβ€Œο»Ώβ€Œο»Ώβ€β€β€‹β€ο»Ώβ€Œβ€Œβ€β€β€Œβ€Œβ€Œβ€‹β€β€Œβ€β€‹β€β€Œβ€ο»Ώβ€Œβ€Œβ€β€β€Œβ€Œβ€Œβ€‹β€‹β€Œβ€Œβ€Œβ€‹β€‹β€β€Œβ€Œβ€‹ο»Ώβ€‹β€β€‹ο»Ώβ€‹β€β€‹β€β€Œβ€Œβ€‹ο»Ώβ€Œβ€Œβ€Œβ€‹β€Œβ€‹β€‹β€ο»Ώβ€β€Œο»Ώβ€‹β€β€Œβ€β€β€Œβ€Œβ€β€‹ο»Ώβ€Œβ€β€β€‹β€Œβ€Œβ€Œβ€‹β€Œβ€β€Œβ€Œβ€Œο»Ώβ€β€‹β€Œο»Ώβ€Œβ€‹β€‹β€β€Œβ€Œβ€‹ο»Ώβ€Œβ€Œβ€Œβ€‹β€‹β€β€Œβ€Œο»Ώο»Ώβ€Œβ€β€ο»Ώβ€Œβ€β€Œβ€Œβ€Œο»Ώβ€β€Œβ€‹β€β€Œβ€Œβ€‹ο»Ώβ€‹ο»Ώβ€Œβ€‹β€Œβ€‹β€‹β€β€Œβ€Œβ€‹ο»Ώβ€‹ο»Ώβ€Œβ€‹β€Œβ€‹β€‹β€β€Œβ€Œβ€‹ο»Ώβ€‹β€β€‹ο»Ώβ€‹β€β€Œβ€‹β€β€‹β€Œβ€‹ο»Ώβ€β€‹ο»Ώβ€Œβ€β€Œο»Ώβ€‹β€Œβ€Œβ€Œβ€Œβ€‹β€Œβ€ο»Ώβ€Œβ€‹ο»Ώβ€‹β€‹β€‹ο»Ώβ€‹β€β€Œβ€‹β€‹ο»Ώβ€Œβ€β€ο»Ώβ€Œο»Ώβ€Œβ€Œβ€‹ο»Ώβ€Œβ€Œβ€‹β€β€Œβ€Œβ€‹ο»Ώβ€‹β€β€‹ο»Ώβ€‹β€β€‹β€β€Œβ€Œβ€‹ο»Ώβ€Œβ€Œβ€Œβ€‹β€Œβ€‹β€‹β€ο»Ώβ€β€Œβ€β€‹ο»Ώβ€Œβ€β€β€‹β€Œβ€β€β€Œβ€Œβ€ο»Ώβ€‹β€Œβ€β€Œβ€‹β€Œο»Ώβ€‹β€β€Œβ€β€Œβ€Œβ€Œβ€ο»Ώβ€β€‹β€β€Œβ€Œβ€‹ο»Ώβ€Œβ€Œβ€Œβ€‹β€‹β€β€Œβ€Œο»Ώο»Ώβ€Œβ€β€ο»Ώβ€Œβ€β€Œβ€Œβ€Œο»Ώβ€β€Œβ€‹β€β€Œβ€Œβ€‹ο»Ώβ€‹ο»Ώβ€Œβ€‹β€Œβ€‹β€‹β€β€Œβ€Œβ€‹ο»Ώβ€‹ο»Ώβ€Œβ€‹β€Œβ€‹β€‹β€β€Œβ€Œβ€‹ο»Ώβ€‹β€β€‹ο»Ώβ€‹β€β€Œβ€ο»Ώο»Ώβ€Œβ€Œβ€β€Œβ€Œβ€β€Œβ€‹β€Œβ€β€β€Œβ€‹ο»Ώβ€Œβ€β€Œβ€β€Œβ€β€Œβ€β€‹ο»Ώβ€Œβ€‹β€β€β€Œβ€β€‹ο»Ώβ€Œο»Ώβ€β€‹β€‹ο»Ώβ€‹β€Œβ€Œβ€β€Œβ€Œβ€‹β€β€Œβ€Œβ€‹ο»Ώβ€‹β€β€‹ο»Ώβ€‹β€β€‹β€β€Œβ€Œβ€‹ο»Ώβ€Œβ€Œβ€Œβ€‹β€Œβ€‹β€‹β€ο»Ώβ€β€Œο»Ώβ€Œβ€‹β€Œβ€β€Œβ€Œβ€Œο»Ώβ€β€‹β€Œο»Ώβ€Œβ€‹β€‹β€β€Œβ€β€Œο»Ώβ€‹β€‹β€Œβ€β€Œβ€Œβ€Œο»Ώβ€‹β€β€Œο»Ώβ€‹ο»Ώβ€Œο»Ώβ€‹β€‹β€Œβ€β€Œβ€Œβ€Œβ€β€‹ο»Ώβ€Œο»Ώβ€Œβ€‹β€Œβ€β€β€Œβ€Œο»Ώβ€Œβ€β€Œβ€β€Œβ€Œβ€‹ο»Ώο»Ώβ€Œβ€Œο»Ώβ€‹β€‹β€Œο»Ώβ€Œβ€Œβ€Œβ€β€‹β€β€Œβ€ο»Ώβ€‹β€Œβ€β€β€Œβ€Œο»Ώβ€‹ο»Ώβ€Œβ€β€β€‹β€Œβ€β€Œβ€Œβ€Œβ€β€Œβ€‹β€‹β€β€‹β€β€Œο»Ώο»Ώβ€Œ

By viewing the disassembly from the main function entry point, we can see that after the hints are printed out to the screen all of these decrypt functions are called:β€‹β€‹β€‹β€‹β€Œο»Ώβ€ο»Ώβ€‹β€β€‹β€β€Œβ€ο»Ώο»Ώβ€Œο»Ώβ€‹β€β€Œβ€β€β€Œβ€Œβ€β€Œο»Ώβ€Œβ€β€β€Œβ€Œβ€ο»Ώβ€β€‹β€β€‹β€β€‹ο»Ώβ€β€β€‹β€β€‹β€β€Œο»Ώβ€‹ο»Ώβ€Œβ€β€‹β€Œβ€Œβ€ο»Ώβ€β€Œβ€β€β€Œβ€Œο»Ώβ€Œβ€‹β€Œο»Ώβ€β€Œβ€‹β€ο»Ώβ€β€Œβ€β€β€Œβ€Œβ€ο»Ώο»Ώβ€‹β€β€‹β€β€‹β€ο»Ώβ€‹β€‹β€β€‹β€β€Œβ€β€β€‹β€Œο»Ώβ€‹β€β€Œβ€β€Œβ€Œβ€Œβ€β€Œβ€β€‹β€β€‹β€β€‹ο»Ώβ€β€β€‹β€β€‹β€β€Œβ€β€β€‹β€Œο»Ώβ€Œβ€‹β€Œο»Ώβ€Œβ€‹β€Œο»Ώβ€‹β€‹β€Œο»Ώβ€‹ο»Ώβ€‹ο»Ώβ€β€β€‹β€ο»Ώο»Ώβ€‹β€ο»Ώο»Ώβ€Œβ€β€β€Œβ€Œβ€ο»Ώβ€β€Œο»Ώβ€Œβ€‹β€Œβ€β€Œβ€Œβ€Œβ€ο»Ώβ€‹β€‹ο»Ώβ€Œβ€‹β€‹ο»Ώβ€Œο»Ώβ€‹ο»Ώβ€‹β€Œβ€‹β€ο»Ώβ€β€Œο»Ώβ€‹ο»Ώβ€Œβ€β€‹β€Œβ€Œβ€ο»Ώβ€β€Œβ€β€β€Œβ€Œο»Ώβ€Œβ€‹β€Œο»Ώβ€β€Œβ€‹β€ο»Ώβ€β€Œο»Ώβ€‹ο»Ώβ€Œο»Ώβ€Œβ€‹β€Œο»Ώβ€Œβ€Œβ€Œβ€β€Œβ€‹β€Œβ€β€β€Œβ€Œβ€ο»Ώο»Ώβ€‹β€ο»Ώο»Ώβ€Œβ€β€β€Œβ€Œβ€ο»Ώβ€β€Œο»Ώβ€Œβ€‹β€Œβ€β€Œβ€Œβ€Œβ€ο»Ώβ€β€Œο»Ώβ€Œβ€‹β€‹β€ο»Ώο»Ώβ€Œβ€β€Œβ€Œβ€Œβ€β€Œβ€‹β€Œβ€β€β€Œβ€Œο»Ώβ€Œβ€‹β€‹β€ο»Ώο»Ώβ€Œβ€ο»Ώβ€Œβ€Œβ€ο»Ώο»Ώβ€Œβ€β€Œβ€‹β€Œβ€β€Œβ€Œβ€‹ο»Ώο»Ώβ€Œβ€Œο»Ώβ€‹β€‹β€Œο»Ώβ€‹β€β€Œβ€β€Œβ€Œβ€Œο»Ώβ€‹ο»Ώβ€Œβ€β€Œβ€Œβ€Œβ€ο»Ώβ€β€Œο»Ώβ€Œβ€‹β€Œβ€β€‹β€Œβ€Œο»Ώβ€Œβ€‹β€Œβ€β€β€Œβ€Œβ€ο»Ώο»Ώβ€Œβ€ο»Ώβ€β€‹ο»Ώβ€ο»Ώβ€Œβ€β€β€Œβ€Œβ€β€Œβ€‹β€‹ο»Ώο»Ώβ€Œβ€Œβ€β€Œο»Ώβ€Œο»Ώβ€‹β€‹β€Œβ€β€ο»Ώβ€Œβ€Œβ€Œβ€β€Œβ€β€‹β€Œβ€Œο»Ώβ€Œβ€‹β€Œο»Ώβ€Œβ€Œβ€Œβ€β€Œβ€β€‹ο»Ώβ€Œβ€β€Œβ€Œβ€Œβ€Œβ€Œβ€ο»Ώβ€Œβ€Œβ€Œβ€‹β€Œβ€Œο»Ώβ€Œβ€β€Œο»Ώβ€Œβ€Œβ€Œβ€‹ο»Ώο»Ώβ€Œβ€ο»Ώβ€‹β€Œβ€β€Œβ€β€Œο»Ώβ€β€β€‹ο»Ώβ€Œβ€‹β€Œβ€ο»Ώβ€β€Œβ€‹β€Œο»Ώβ€Œβ€‹ο»Ώο»Ώβ€‹ο»Ώβ€ο»Ώβ€Œο»Ώβ€Œβ€‹β€Œο»Ώβ€β€Œβ€Œο»Ώβ€‹β€‹β€Œβ€β€Œβ€Œβ€‹ο»Ώο»Ώβ€Œβ€Œβ€β€‹β€β€Œβ€ο»Ώβ€‹β€Œβ€ο»Ώο»Ώβ€Œβ€β€Œο»Ώβ€‹ο»Ώβ€ο»Ώβ€Œο»Ώβ€‹β€‹β€Œβ€β€‹β€Œβ€Œο»Ώβ€Œβ€‹β€Œβ€β€β€‹β€‹ο»Ώο»Ώβ€Œβ€Œο»Ώβ€‹β€‹β€Œβ€β€‹β€Œβ€Œβ€β€Œο»Ώβ€Œβ€β€Œβ€Œβ€Œβ€‹β€‹β€β€Œο»Ώβ€Œβ€Œβ€Œβ€β€β€Œβ€Œβ€ο»Ώβ€‹β€Œβ€β€Œβ€‹β€Œβ€β€Œβ€Œβ€Œο»Ώβ€‹β€β€‹β€β€Œβ€Œβ€‹ο»Ώβ€Œβ€Œβ€Œβ€‹β€‹β€β€Œβ€Œο»Ώο»Ώβ€Œβ€β€ο»Ώβ€Œβ€β€Œβ€Œβ€Œο»Ώβ€β€Œβ€‹β€β€Œβ€Œβ€‹ο»Ώβ€‹ο»Ώβ€Œβ€‹β€Œβ€‹β€‹β€β€Œβ€Œβ€‹ο»Ώβ€‹ο»Ώβ€Œβ€‹β€Œβ€‹β€‹β€β€Œβ€Œβ€‹ο»Ώβ€‹β€β€‹ο»Ώβ€‹β€β€Œβ€‹β€β€β€‹ο»Ώβ€‹β€‹β€‹ο»Ώβ€Œο»Ώβ€Œο»Ώβ€β€β€‹β€ο»Ώβ€Œβ€Œβ€β€β€Œβ€Œβ€Œβ€‹β€β€Œβ€β€‹β€β€Œβ€ο»Ώβ€Œβ€Œβ€β€β€Œβ€Œβ€Œβ€‹β€‹β€Œβ€Œβ€Œβ€‹β€‹β€β€Œβ€Œβ€‹ο»Ώβ€‹β€β€‹ο»Ώβ€‹β€β€‹β€β€Œβ€Œβ€‹ο»Ώβ€Œβ€Œβ€Œβ€‹β€Œβ€‹β€‹β€ο»Ώβ€β€Œο»Ώβ€‹β€β€Œβ€β€β€Œβ€Œβ€β€‹ο»Ώβ€Œβ€β€β€‹β€Œβ€Œβ€Œβ€‹β€Œβ€β€Œβ€Œβ€Œο»Ώβ€β€‹β€Œο»Ώβ€Œβ€‹β€‹β€β€Œβ€Œβ€‹ο»Ώβ€Œβ€Œβ€Œβ€‹β€‹β€β€Œβ€Œο»Ώο»Ώβ€Œβ€β€ο»Ώβ€Œβ€β€Œβ€Œβ€Œο»Ώβ€β€Œβ€‹β€β€Œβ€Œβ€‹ο»Ώβ€‹ο»Ώβ€Œβ€‹β€Œβ€‹β€‹β€β€Œβ€Œβ€‹ο»Ώβ€‹ο»Ώβ€Œβ€‹β€Œβ€‹β€‹β€β€Œβ€Œβ€‹ο»Ώβ€‹β€β€‹ο»Ώβ€‹β€β€Œο»Ώβ€β€β€Œο»Ώβ€Œβ€Œβ€‹ο»Ώβ€β€‹β€Œβ€‹β€β€‹β€Œβ€‹β€β€‹β€‹ο»Ώβ€Œο»Ώβ€Œο»Ώβ€β€‹β€Œβ€‹ο»Ώβ€β€Œβ€Œβ€β€β€‹ο»Ώβ€β€Œβ€Œο»Ώβ€Œβ€‹β€Œβ€Œβ€‹β€‹β€‹β€β€Œβ€Œβ€‹ο»Ώβ€‹β€β€‹ο»Ώβ€‹β€β€‹β€β€Œβ€Œβ€‹ο»Ώβ€Œβ€Œβ€Œβ€‹β€Œβ€‹β€‹β€ο»Ώβ€β€Œβ€β€‹ο»Ώβ€Œβ€β€β€‹β€Œβ€β€β€Œβ€Œβ€ο»Ώβ€‹β€Œβ€β€Œβ€‹β€Œο»Ώβ€‹β€β€Œβ€β€Œβ€Œβ€Œβ€ο»Ώβ€β€‹β€β€Œβ€Œβ€‹ο»Ώβ€Œβ€Œβ€Œβ€‹β€‹β€β€Œβ€Œο»Ώο»Ώβ€Œβ€β€ο»Ώβ€Œβ€β€Œβ€Œβ€Œο»Ώβ€β€Œβ€‹β€β€Œβ€Œβ€‹ο»Ώβ€‹ο»Ώβ€Œβ€‹β€Œβ€‹β€‹β€β€Œβ€Œβ€‹ο»Ώβ€‹ο»Ώβ€Œβ€‹β€Œβ€‹β€‹β€β€Œβ€Œβ€‹ο»Ώβ€‹β€β€‹ο»Ώβ€‹β€β€Œο»Ώβ€‹β€β€‹ο»Ώβ€β€‹β€Œβ€ο»Ώβ€Œβ€‹ο»Ώβ€‹β€Œβ€‹ο»Ώβ€Œβ€β€‹ο»Ώβ€β€‹β€Œβ€ο»Ώβ€β€Œβ€Œβ€‹β€‹β€‹ο»Ώβ€Œβ€Œβ€Œβ€β€‹ο»Ώβ€Œο»Ώβ€Œβ€Œβ€Œβ€‹β€‹ο»Ώβ€‹β€β€Œβ€Œβ€‹ο»Ώβ€‹β€β€‹ο»Ώβ€‹β€β€‹β€β€Œβ€Œβ€‹ο»Ώβ€Œβ€Œβ€Œβ€‹β€Œβ€‹β€‹β€ο»Ώβ€β€Œο»Ώβ€Œβ€‹β€Œβ€β€Œβ€Œβ€Œο»Ώβ€β€‹β€Œο»Ώβ€Œβ€‹β€‹ο»Ώο»Ώο»Ώβ€Œβ€β€‹β€β€Œβ€β€‹β€Œβ€Œο»Ώβ€‹ο»Ώβ€Œβ€β€Œβ€Œβ€Œβ€Œβ€Œβ€Œβ€Œο»Ώβ€‹β€β€Œβ€ο»Ώβ€‹β€‹ο»Ώο»Ώβ€Œβ€Œβ€β€β€‹β€Œο»Ώβ€Œβ€‹β€Œο»Ώβ€Œβ€‹β€Œο»Ώβ€‹β€‹β€Œο»Ώβ€‹ο»Ώβ€‹β€β€Œβ€Œβ€‹ο»Ώβ€‹ο»Ώβ€Œβ€‹β€‹β€Œβ€‹β€β€Œβ€Œβ€‹ο»Ώβ€‹β€β€Œβ€‹β€Œβ€β€‹β€β€Œβ€Œβ€‹ο»Ώβ€‹β€β€Œβ€‹β€Œβ€β€Œβ€β€β€Œβ€Œβ€ο»Ώβ€β€Œο»Ώβ€Œβ€‹β€Œβ€β€Œβ€Œβ€Œβ€ο»Ώβ€‹β€‹ο»Ώβ€Œβ€‹β€‹ο»Ώβ€Œο»Ώβ€‹ο»Ώβ€‹β€Œβ€‹β€ο»Ώβ€β€Œο»Ώβ€‹ο»Ώβ€Œβ€β€‹β€Œβ€Œβ€ο»Ώβ€β€Œβ€β€β€Œβ€Œο»Ώβ€Œβ€‹β€Œο»Ώβ€β€Œβ€‹β€ο»Ώβ€β€Œο»Ώβ€‹ο»Ώβ€Œο»Ώβ€Œβ€‹β€Œο»Ώβ€Œβ€Œβ€Œβ€β€Œβ€‹β€Œβ€β€β€Œβ€Œβ€ο»Ώο»Ώβ€‹β€β€Œβ€β€Œβ€β€β€Œβ€Œβ€β€Œβ€‹β€‹ο»Ώο»Ώβ€Œβ€Œβ€β€Œο»Ώβ€Œο»Ώβ€‹β€‹β€Œβ€β€ο»Ώβ€Œβ€Œβ€Œβ€β€Œβ€β€‹β€Œβ€Œο»Ώβ€Œβ€‹β€Œο»Ώβ€Œβ€Œβ€Œβ€β€Œβ€β€‹ο»Ώβ€Œβ€β€Œβ€Œβ€Œβ€Œβ€Œβ€ο»Ώβ€Œβ€Œβ€Œβ€‹β€Œβ€Œο»Ώβ€Œβ€β€Œο»Ώβ€Œβ€Œβ€Œβ€‹ο»Ώο»Ώβ€Œβ€ο»Ώβ€‹β€Œβ€β€Œβ€β€Œο»Ώβ€β€β€‹ο»Ώβ€Œβ€‹β€Œβ€ο»Ώβ€β€Œβ€‹β€Œο»Ώβ€Œβ€‹ο»Ώο»Ώβ€‹β€β€Œβ€β€Œο»Ώβ€Œβ€‹β€Œο»Ώβ€β€Œβ€Œο»Ώβ€‹β€‹β€Œβ€β€Œβ€Œβ€‹ο»Ώο»Ώβ€Œβ€Œβ€β€‹β€β€Œβ€ο»Ώβ€‹β€Œβ€ο»Ώο»Ώβ€Œβ€β€Œο»Ώβ€‹β€β€Œβ€β€Œο»Ώβ€‹β€‹β€Œβ€β€‹β€Œβ€Œο»Ώβ€Œβ€‹β€Œβ€β€β€‹β€‹ο»Ώο»Ώβ€Œβ€Œο»Ώβ€‹β€‹β€Œβ€β€‹β€Œβ€Œβ€β€Œο»Ώβ€Œβ€β€Œβ€Œβ€Œβ€‹β€‹β€β€Œο»Ώβ€Œβ€Œβ€Œβ€β€β€Œβ€Œβ€ο»Ώβ€‹β€Œβ€β€Œβ€‹β€Œβ€β€Œβ€Œβ€Œο»Ώβ€‹β€β€‹β€β€Œβ€Œβ€‹ο»Ώβ€Œβ€Œβ€Œβ€‹β€‹β€β€Œβ€Œο»Ώο»Ώβ€Œβ€β€ο»Ώβ€Œβ€β€Œβ€Œβ€Œο»Ώβ€β€Œβ€‹β€β€Œβ€Œβ€‹ο»Ώβ€‹ο»Ώβ€Œβ€‹β€Œβ€‹β€‹β€β€Œβ€Œβ€‹ο»Ώβ€‹ο»Ώβ€Œβ€‹β€Œβ€‹β€‹β€β€Œβ€Œβ€‹ο»Ώβ€‹β€β€‹ο»Ώβ€‹β€β€Œβ€‹β€β€β€‹ο»Ώβ€‹β€‹β€‹ο»Ώβ€Œο»Ώβ€Œο»Ώβ€β€β€‹β€ο»Ώβ€Œβ€Œβ€β€β€Œβ€Œβ€Œβ€‹β€β€Œβ€β€‹β€β€Œβ€ο»Ώβ€Œβ€Œβ€β€β€Œβ€Œβ€Œβ€‹β€‹β€Œβ€Œβ€Œβ€‹β€‹β€β€Œβ€Œβ€‹ο»Ώβ€‹β€β€‹ο»Ώβ€‹β€β€‹β€β€Œβ€Œβ€‹ο»Ώβ€Œβ€Œβ€Œβ€‹β€Œβ€‹β€‹β€ο»Ώβ€β€Œο»Ώβ€‹β€β€Œβ€β€β€Œβ€Œβ€β€‹ο»Ώβ€Œβ€β€β€‹β€Œβ€Œβ€Œβ€‹β€Œβ€β€Œβ€Œβ€Œο»Ώβ€β€‹β€Œο»Ώβ€Œβ€‹β€‹β€β€Œβ€Œβ€‹ο»Ώβ€Œβ€Œβ€Œβ€‹β€‹β€β€Œβ€Œο»Ώο»Ώβ€Œβ€β€ο»Ώβ€Œβ€β€Œβ€Œβ€Œο»Ώβ€β€Œβ€‹β€β€Œβ€Œβ€‹ο»Ώβ€‹ο»Ώβ€Œβ€‹β€Œβ€‹β€‹β€β€Œβ€Œβ€‹ο»Ώβ€‹ο»Ώβ€Œβ€‹β€Œβ€‹β€‹β€β€Œβ€Œβ€‹ο»Ώβ€‹β€β€‹ο»Ώβ€‹β€β€Œο»Ώβ€β€β€Œο»Ώβ€Œβ€Œβ€‹ο»Ώβ€β€‹β€Œβ€‹β€β€‹β€Œβ€‹β€β€‹β€‹ο»Ώβ€Œο»Ώβ€Œο»Ώβ€β€‹β€Œβ€‹ο»Ώβ€β€Œβ€Œβ€β€β€‹ο»Ώβ€β€Œβ€Œο»Ώβ€Œβ€‹β€Œβ€Œβ€‹β€‹β€‹β€β€Œβ€Œβ€‹ο»Ώβ€‹β€β€‹ο»Ώβ€‹β€β€‹β€β€Œβ€Œβ€‹ο»Ώβ€Œβ€Œβ€Œβ€‹β€Œβ€‹β€‹β€ο»Ώβ€β€Œβ€β€‹ο»Ώβ€Œβ€β€β€‹β€Œβ€β€β€Œβ€Œβ€ο»Ώβ€‹β€Œβ€β€Œβ€‹β€Œο»Ώβ€‹β€β€Œβ€β€Œβ€Œβ€Œβ€ο»Ώβ€β€‹β€β€Œβ€Œβ€‹ο»Ώβ€Œβ€Œβ€Œβ€‹β€‹β€β€Œβ€Œο»Ώο»Ώβ€Œβ€β€ο»Ώβ€Œβ€β€Œβ€Œβ€Œο»Ώβ€β€Œβ€‹β€β€Œβ€Œβ€‹ο»Ώβ€‹ο»Ώβ€Œβ€‹β€Œβ€‹β€‹β€β€Œβ€Œβ€‹ο»Ώβ€‹ο»Ώβ€Œβ€‹β€Œβ€‹β€‹β€β€Œβ€Œβ€‹ο»Ώβ€‹β€β€‹ο»Ώβ€‹β€β€Œο»Ώβ€‹β€β€‹ο»Ώβ€β€‹β€Œβ€ο»Ώβ€Œβ€‹ο»Ώβ€‹β€Œβ€‹ο»Ώβ€Œβ€β€‹ο»Ώβ€β€‹β€Œβ€ο»Ώβ€β€Œβ€Œβ€‹β€‹β€‹ο»Ώβ€Œβ€Œβ€Œβ€β€‹ο»Ώβ€Œο»Ώβ€Œβ€Œβ€Œβ€‹β€‹ο»Ώβ€‹β€β€Œβ€Œβ€‹ο»Ώβ€‹β€β€‹ο»Ώβ€‹β€β€‹β€β€Œβ€Œβ€‹ο»Ώβ€Œβ€Œβ€Œβ€‹β€Œβ€‹β€‹β€ο»Ώβ€β€Œο»Ώβ€Œβ€‹β€Œβ€β€Œβ€Œβ€Œο»Ώβ€β€‹β€Œο»Ώβ€Œβ€‹β€‹β€β€Œβ€β€Œο»Ώβ€‹β€‹β€Œβ€β€Œβ€Œβ€Œο»Ώβ€‹β€β€Œο»Ώβ€‹ο»Ώβ€Œο»Ώβ€‹β€‹β€Œβ€β€Œβ€Œβ€Œβ€β€‹ο»Ώβ€Œο»Ώβ€Œβ€‹β€Œβ€β€β€Œβ€Œο»Ώβ€Œβ€β€Œβ€β€Œβ€Œβ€‹ο»Ώο»Ώβ€Œβ€Œο»Ώβ€‹β€‹β€Œο»Ώβ€Œβ€Œβ€Œβ€β€‹β€β€Œβ€ο»Ώβ€‹β€Œβ€β€β€Œβ€Œο»Ώβ€‹ο»Ώβ€Œβ€β€β€‹β€Œβ€β€Œβ€Œβ€Œβ€β€Œβ€‹β€‹β€β€‹β€β€Œο»Ώο»Ώβ€Œ

[Image: Image for post]β€‹β€‹β€‹β€‹β€Œο»Ώβ€ο»Ώβ€‹β€β€‹β€β€Œβ€ο»Ώο»Ώβ€Œο»Ώβ€‹β€β€Œβ€β€β€Œβ€Œβ€β€Œο»Ώβ€Œβ€β€β€Œβ€Œβ€ο»Ώβ€β€‹β€β€‹β€β€‹ο»Ώβ€β€β€‹β€β€‹β€β€Œο»Ώβ€‹ο»Ώβ€Œβ€β€‹β€Œβ€Œβ€ο»Ώβ€β€Œβ€β€β€Œβ€Œο»Ώβ€Œβ€‹β€Œο»Ώβ€β€Œβ€‹β€ο»Ώβ€β€Œβ€β€β€Œβ€Œβ€ο»Ώο»Ώβ€‹β€β€‹β€β€‹β€ο»Ώβ€‹β€‹β€β€‹β€β€Œβ€β€β€‹β€Œο»Ώβ€‹β€β€Œβ€β€Œβ€Œβ€Œβ€β€Œβ€β€‹β€β€‹β€β€‹ο»Ώβ€β€β€‹β€β€‹β€β€Œβ€β€β€‹β€Œο»Ώβ€Œβ€‹β€Œο»Ώβ€Œβ€‹β€Œο»Ώβ€‹β€‹β€Œο»Ώβ€‹ο»Ώβ€‹ο»Ώβ€β€β€‹β€ο»Ώο»Ώβ€‹β€ο»Ώο»Ώβ€Œβ€β€β€Œβ€Œβ€ο»Ώβ€β€Œο»Ώβ€Œβ€‹β€Œβ€β€Œβ€Œβ€Œβ€ο»Ώβ€‹β€‹ο»Ώβ€Œβ€‹β€‹ο»Ώβ€Œο»Ώβ€‹ο»Ώβ€‹β€Œβ€‹β€ο»Ώβ€β€Œο»Ώβ€‹ο»Ώβ€Œβ€β€‹β€Œβ€Œβ€ο»Ώβ€β€Œβ€β€β€Œβ€Œο»Ώβ€Œβ€‹β€Œο»Ώβ€β€Œβ€‹β€ο»Ώβ€β€Œο»Ώβ€‹ο»Ώβ€Œο»Ώβ€Œβ€‹β€Œο»Ώβ€Œβ€Œβ€Œβ€β€Œβ€‹β€Œβ€β€β€Œβ€Œβ€ο»Ώο»Ώβ€‹β€ο»Ώο»Ώβ€Œβ€β€β€Œβ€Œβ€ο»Ώβ€β€Œο»Ώβ€Œβ€‹β€Œβ€β€Œβ€Œβ€Œβ€ο»Ώβ€β€Œο»Ώβ€Œβ€‹β€‹β€ο»Ώο»Ώβ€Œβ€β€Œβ€Œβ€Œβ€β€Œβ€‹β€Œβ€β€β€Œβ€Œο»Ώβ€Œβ€‹β€‹β€ο»Ώο»Ώβ€Œβ€ο»Ώβ€Œβ€Œβ€ο»Ώο»Ώβ€Œβ€β€Œβ€‹β€Œβ€β€Œβ€Œβ€‹ο»Ώο»Ώβ€Œβ€Œο»Ώβ€‹β€‹β€Œο»Ώβ€‹β€β€Œβ€β€Œβ€Œβ€Œο»Ώβ€‹ο»Ώβ€Œβ€β€Œβ€Œβ€Œβ€ο»Ώβ€β€Œο»Ώβ€Œβ€‹β€Œβ€β€‹β€Œβ€Œο»Ώβ€Œβ€‹β€Œβ€β€β€Œβ€Œβ€ο»Ώο»Ώβ€Œβ€ο»Ώβ€β€‹ο»Ώβ€ο»Ώβ€Œβ€β€β€Œβ€Œβ€β€Œβ€‹β€‹ο»Ώο»Ώβ€Œβ€Œβ€β€Œο»Ώβ€Œο»Ώβ€‹β€‹β€Œβ€β€ο»Ώβ€Œβ€Œβ€Œβ€β€Œβ€β€‹β€Œβ€Œο»Ώβ€Œβ€‹β€Œο»Ώβ€Œβ€Œβ€Œβ€β€Œβ€β€‹ο»Ώβ€Œβ€β€Œβ€Œβ€Œβ€Œβ€Œβ€ο»Ώβ€Œβ€Œβ€Œβ€‹β€Œβ€Œο»Ώβ€Œβ€β€Œο»Ώβ€Œβ€Œβ€Œβ€‹ο»Ώο»Ώβ€Œβ€ο»Ώβ€‹β€Œβ€β€Œβ€β€Œο»Ώβ€β€β€‹ο»Ώβ€Œβ€‹β€Œβ€ο»Ώβ€β€Œβ€‹β€Œο»Ώβ€Œβ€‹ο»Ώο»Ώβ€‹ο»Ώβ€ο»Ώβ€Œο»Ώβ€Œβ€‹β€Œο»Ώβ€β€Œβ€Œο»Ώβ€‹β€‹β€Œβ€β€Œβ€Œβ€‹ο»Ώο»Ώβ€Œβ€Œβ€β€‹β€β€Œβ€ο»Ώβ€‹β€Œβ€ο»Ώο»Ώβ€Œβ€β€Œο»Ώβ€‹ο»Ώβ€ο»Ώβ€Œο»Ώβ€‹β€‹β€Œβ€β€‹β€Œβ€Œο»Ώβ€Œβ€‹β€Œβ€β€β€‹β€‹ο»Ώο»Ώβ€Œβ€Œο»Ώβ€‹β€‹β€Œβ€β€‹β€Œβ€Œβ€β€Œο»Ώβ€Œβ€β€Œβ€Œβ€Œβ€‹β€‹β€β€Œο»Ώβ€Œβ€Œβ€Œβ€β€β€Œβ€Œβ€ο»Ώβ€‹β€Œβ€β€Œβ€‹β€Œβ€β€Œβ€Œβ€Œο»Ώβ€‹β€β€‹β€β€Œβ€Œβ€‹ο»Ώβ€Œβ€Œβ€Œβ€‹β€‹β€β€Œβ€Œο»Ώο»Ώβ€Œβ€β€ο»Ώβ€Œβ€β€Œβ€Œβ€Œο»Ώβ€β€Œβ€‹β€β€Œβ€Œβ€‹ο»Ώβ€‹ο»Ώβ€Œβ€‹β€Œβ€‹β€‹β€β€Œβ€Œβ€‹ο»Ώβ€‹ο»Ώβ€Œβ€‹β€Œβ€‹β€‹β€β€Œβ€Œβ€‹ο»Ώβ€‹β€β€‹ο»Ώβ€‹β€β€Œβ€‹β€β€β€‹ο»Ώβ€‹β€‹β€‹ο»Ώβ€Œο»Ώβ€Œο»Ώβ€β€β€‹β€ο»Ώβ€Œβ€Œβ€β€β€Œβ€Œβ€Œβ€‹β€β€Œβ€β€‹β€β€Œβ€ο»Ώβ€Œβ€Œβ€β€β€Œβ€Œβ€Œβ€‹β€‹β€Œβ€Œβ€Œβ€‹β€‹β€β€Œβ€Œβ€‹ο»Ώβ€‹β€β€‹ο»Ώβ€‹β€β€‹β€β€Œβ€Œβ€‹ο»Ώβ€Œβ€Œβ€Œβ€‹β€Œβ€‹β€‹β€ο»Ώβ€β€Œο»Ώβ€‹β€β€Œβ€β€β€Œβ€Œβ€β€‹ο»Ώβ€Œβ€β€β€‹β€Œβ€Œβ€Œβ€‹β€Œβ€β€Œβ€Œβ€Œο»Ώβ€β€‹β€Œο»Ώβ€Œβ€‹β€‹β€β€Œβ€Œβ€‹ο»Ώβ€Œβ€Œβ€Œβ€‹β€‹β€β€Œβ€Œο»Ώο»Ώβ€Œβ€β€ο»Ώβ€Œβ€β€Œβ€Œβ€Œο»Ώβ€β€Œβ€‹β€β€Œβ€Œβ€‹ο»Ώβ€‹ο»Ώβ€Œβ€‹β€Œβ€‹β€‹β€β€Œβ€Œβ€‹ο»Ώβ€‹ο»Ώβ€Œβ€‹β€Œβ€‹β€‹β€β€Œβ€Œβ€‹ο»Ώβ€‹β€β€‹ο»Ώβ€‹β€β€Œβ€Œβ€Œο»Ώβ€Œο»Ώβ€‹ο»Ώβ€Œβ€‹β€β€β€Œβ€β€Œβ€β€‹ο»Ώβ€Œβ€β€Œβ€ο»Ώβ€Œβ€Œβ€‹β€Œο»Ώβ€Œβ€‹β€‹β€β€Œβ€β€Œο»Ώβ€Œβ€β€‹β€Œβ€Œβ€Œβ€‹ο»Ώβ€Œβ€ο»Ώβ€‹β€‹β€β€Œβ€Œβ€‹ο»Ώβ€‹β€β€‹ο»Ώβ€‹β€β€‹β€β€Œβ€Œβ€‹ο»Ώβ€Œβ€Œβ€Œβ€‹β€Œβ€‹β€‹β€ο»Ώβ€β€Œβ€β€‹ο»Ώβ€Œβ€β€β€‹β€Œβ€β€β€Œβ€Œβ€ο»Ώβ€‹β€Œβ€β€Œβ€‹β€Œο»Ώβ€‹β€β€Œβ€β€Œβ€Œβ€Œβ€ο»Ώβ€β€‹β€β€Œβ€Œβ€‹ο»Ώβ€Œβ€Œβ€Œβ€‹β€‹β€β€Œβ€Œο»Ώο»Ώβ€Œβ€β€ο»Ώβ€Œβ€β€Œβ€Œβ€Œο»Ώβ€β€Œβ€‹β€β€Œβ€Œβ€‹ο»Ώβ€‹ο»Ώβ€Œβ€‹β€Œβ€‹β€‹β€β€Œβ€Œβ€‹ο»Ώβ€‹ο»Ώβ€Œβ€‹β€Œβ€‹β€‹β€β€Œβ€Œβ€‹ο»Ώβ€‹β€β€‹ο»Ώβ€‹β€β€Œβ€Œβ€‹β€Œβ€‹ο»Ώβ€Œβ€Œβ€Œβ€‹β€ο»Ώβ€Œβ€ο»Ώο»Ώβ€Œο»Ώβ€β€‹β€‹ο»Ώβ€‹β€‹β€Œβ€β€β€β€Œβ€β€‹β€Œβ€Œβ€Œο»Ώο»Ώβ€Œο»Ώβ€β€Œβ€Œο»Ώβ€‹ο»Ώβ€‹ο»Ώβ€‹β€β€‹β€β€Œβ€Œβ€‹ο»Ώβ€‹β€β€‹ο»Ώβ€‹β€β€‹β€β€Œβ€Œβ€‹ο»Ώβ€Œβ€Œβ€Œβ€‹β€Œβ€‹β€‹β€ο»Ώβ€β€Œο»Ώβ€Œβ€‹β€Œβ€β€Œβ€Œβ€Œο»Ώβ€β€‹β€Œο»Ώβ€Œβ€‹β€‹ο»Ώο»Ώο»Ώβ€Œβ€β€‹β€β€Œβ€β€‹β€Œβ€Œο»Ώβ€‹ο»Ώβ€Œβ€β€Œβ€Œβ€Œβ€Œβ€Œβ€Œβ€Œο»Ώβ€‹β€β€Œβ€ο»Ώβ€‹β€‹ο»Ώο»Ώβ€Œβ€Œβ€β€β€‹β€Œο»Ώβ€Œβ€‹β€Œο»Ώβ€Œβ€‹β€Œο»Ώβ€‹β€‹β€Œο»Ώβ€‹ο»Ώβ€‹β€β€Œβ€Œβ€‹ο»Ώβ€‹ο»Ώβ€Œβ€‹β€‹β€Œβ€‹β€β€Œβ€Œβ€‹ο»Ώβ€‹β€β€Œβ€‹β€Œβ€β€‹β€β€Œβ€Œβ€‹ο»Ώβ€‹β€β€Œβ€‹β€Œβ€β€Œβ€β€β€Œβ€Œβ€ο»Ώβ€β€Œο»Ώβ€Œβ€‹β€Œβ€β€Œβ€Œβ€Œβ€ο»Ώβ€‹β€‹ο»Ώβ€Œβ€‹β€‹ο»Ώβ€Œο»Ώβ€‹ο»Ώβ€‹β€Œβ€‹β€ο»Ώβ€β€Œο»Ώβ€‹ο»Ώβ€Œβ€β€‹β€Œβ€Œβ€ο»Ώβ€β€Œβ€β€β€Œβ€Œο»Ώβ€Œβ€‹β€Œο»Ώβ€β€Œβ€‹β€ο»Ώβ€β€Œο»Ώβ€‹ο»Ώβ€Œο»Ώβ€Œβ€‹β€Œο»Ώβ€Œβ€Œβ€Œβ€β€Œβ€‹β€Œβ€β€β€Œβ€Œβ€ο»Ώο»Ώβ€‹β€β€Œβ€β€Œβ€β€β€Œβ€Œβ€β€Œβ€‹β€‹ο»Ώο»Ώβ€Œβ€Œβ€β€Œο»Ώβ€Œο»Ώβ€‹β€‹β€Œβ€β€ο»Ώβ€Œβ€Œβ€Œβ€β€Œβ€β€‹β€Œβ€Œο»Ώβ€Œβ€‹β€Œο»Ώβ€Œβ€Œβ€Œβ€β€Œβ€β€‹ο»Ώβ€Œβ€β€Œβ€Œβ€Œβ€Œβ€Œβ€ο»Ώβ€Œβ€Œβ€Œβ€‹β€Œβ€Œο»Ώβ€Œβ€β€Œο»Ώβ€Œβ€Œβ€Œβ€‹ο»Ώο»Ώβ€Œβ€ο»Ώβ€‹β€Œβ€β€Œβ€β€Œο»Ώβ€β€β€‹ο»Ώβ€Œβ€‹β€Œβ€ο»Ώβ€β€Œβ€‹β€Œο»Ώβ€Œβ€‹ο»Ώο»Ώβ€‹β€β€Œβ€β€Œο»Ώβ€Œβ€‹β€Œο»Ώβ€β€Œβ€Œο»Ώβ€‹β€‹β€Œβ€β€Œβ€Œβ€‹ο»Ώο»Ώβ€Œβ€Œβ€β€‹β€β€Œβ€ο»Ώβ€‹β€Œβ€ο»Ώο»Ώβ€Œβ€β€Œο»Ώβ€‹β€β€Œβ€β€Œο»Ώβ€‹β€‹β€Œβ€β€‹β€Œβ€Œο»Ώβ€Œβ€‹β€Œβ€β€β€‹β€‹ο»Ώο»Ώβ€Œβ€Œο»Ώβ€‹β€‹β€Œβ€β€‹β€Œβ€Œβ€β€Œο»Ώβ€Œβ€β€Œβ€Œβ€Œβ€‹β€‹β€β€Œο»Ώβ€Œβ€Œβ€Œβ€β€β€Œβ€Œβ€ο»Ώβ€‹β€Œβ€β€Œβ€‹β€Œβ€β€Œβ€Œβ€Œο»Ώβ€‹β€β€‹β€β€Œβ€Œβ€‹ο»Ώβ€Œβ€Œβ€Œβ€‹β€‹β€β€Œβ€Œο»Ώο»Ώβ€Œβ€β€ο»Ώβ€Œβ€β€Œβ€Œβ€Œο»Ώβ€β€Œβ€‹β€β€Œβ€Œβ€‹ο»Ώβ€‹ο»Ώβ€Œβ€‹β€Œβ€‹β€‹β€β€Œβ€Œβ€‹ο»Ώβ€‹ο»Ώβ€Œβ€‹β€Œβ€‹β€‹β€β€Œβ€Œβ€‹ο»Ώβ€‹β€β€‹ο»Ώβ€‹β€β€Œβ€‹β€β€β€‹ο»Ώβ€‹β€‹β€‹ο»Ώβ€Œο»Ώβ€Œο»Ώβ€β€β€‹β€ο»Ώβ€Œβ€Œβ€β€β€Œβ€Œβ€Œβ€‹β€β€Œβ€β€‹β€β€Œβ€ο»Ώβ€Œβ€Œβ€β€β€Œβ€Œβ€Œβ€‹β€‹β€Œβ€Œβ€Œβ€‹β€‹β€β€Œβ€Œβ€‹ο»Ώβ€‹β€β€‹ο»Ώβ€‹β€β€‹β€β€Œβ€Œβ€‹ο»Ώβ€Œβ€Œβ€Œβ€‹β€Œβ€‹β€‹β€ο»Ώβ€β€Œο»Ώβ€‹β€β€Œβ€β€β€Œβ€Œβ€β€‹ο»Ώβ€Œβ€β€β€‹β€Œβ€Œβ€Œβ€‹β€Œβ€β€Œβ€Œβ€Œο»Ώβ€β€‹β€Œο»Ώβ€Œβ€‹β€‹β€β€Œβ€Œβ€‹ο»Ώβ€Œβ€Œβ€Œβ€‹β€‹β€β€Œβ€Œο»Ώο»Ώβ€Œβ€β€ο»Ώβ€Œβ€β€Œβ€Œβ€Œο»Ώβ€β€Œβ€‹β€β€Œβ€Œβ€‹ο»Ώβ€‹ο»Ώβ€Œβ€‹β€Œβ€‹β€‹β€β€Œβ€Œβ€‹ο»Ώβ€‹ο»Ώβ€Œβ€‹β€Œβ€‹β€‹β€β€Œβ€Œβ€‹ο»Ώβ€‹β€β€‹ο»Ώβ€‹β€β€Œβ€Œβ€Œο»Ώβ€Œο»Ώβ€‹ο»Ώβ€Œβ€‹β€β€β€Œβ€β€Œβ€β€‹ο»Ώβ€Œβ€β€Œβ€ο»Ώβ€Œβ€Œβ€‹β€Œο»Ώβ€Œβ€‹β€‹β€β€Œβ€β€Œο»Ώβ€Œβ€β€‹β€Œβ€Œβ€Œβ€‹ο»Ώβ€Œβ€ο»Ώβ€‹β€‹β€β€Œβ€Œβ€‹ο»Ώβ€‹β€β€‹ο»Ώβ€‹β€β€‹β€β€Œβ€Œβ€‹ο»Ώβ€Œβ€Œβ€Œβ€‹β€Œβ€‹β€‹β€ο»Ώβ€β€Œβ€β€‹ο»Ώβ€Œβ€β€β€‹β€Œβ€β€β€Œβ€Œβ€ο»Ώβ€‹β€Œβ€β€Œβ€‹β€Œο»Ώβ€‹β€β€Œβ€β€Œβ€Œβ€Œβ€ο»Ώβ€β€‹β€β€Œβ€Œβ€‹ο»Ώβ€Œβ€Œβ€Œβ€‹β€‹β€β€Œβ€Œο»Ώο»Ώβ€Œβ€β€ο»Ώβ€Œβ€β€Œβ€Œβ€Œο»Ώβ€β€Œβ€‹β€β€Œβ€Œβ€‹ο»Ώβ€‹ο»Ώβ€Œβ€‹β€Œβ€‹β€‹β€β€Œβ€Œβ€‹ο»Ώβ€‹ο»Ώβ€Œβ€‹β€Œβ€‹β€‹β€β€Œβ€Œβ€‹ο»Ώβ€‹β€β€‹ο»Ώβ€‹β€β€Œβ€Œβ€‹β€Œβ€‹ο»Ώβ€Œβ€Œβ€Œβ€‹β€ο»Ώβ€Œβ€ο»Ώο»Ώβ€Œο»Ώβ€β€‹β€‹ο»Ώβ€‹β€‹β€Œβ€β€β€β€Œβ€β€‹β€Œβ€Œβ€Œο»Ώο»Ώβ€Œο»Ώβ€β€Œβ€Œο»Ώβ€‹ο»Ώβ€‹ο»Ώβ€‹β€β€‹β€β€Œβ€Œβ€‹ο»Ώβ€‹β€β€‹ο»Ώβ€‹β€β€‹β€β€Œβ€Œβ€‹ο»Ώβ€Œβ€Œβ€Œβ€‹β€Œβ€‹β€‹β€ο»Ώβ€β€Œο»Ώβ€Œβ€‹β€Œβ€β€Œβ€Œβ€Œο»Ώβ€β€‹β€Œο»Ώβ€Œβ€‹β€‹β€β€Œβ€β€Œο»Ώβ€‹β€‹β€Œβ€β€Œβ€Œβ€Œο»Ώβ€‹β€β€Œο»Ώβ€‹ο»Ώβ€Œο»Ώβ€‹β€‹β€Œβ€β€Œβ€Œβ€Œβ€β€‹ο»Ώβ€Œο»Ώβ€Œβ€‹β€Œβ€β€β€Œβ€Œο»Ώβ€Œβ€β€Œβ€β€Œβ€Œβ€‹ο»Ώο»Ώβ€Œβ€Œο»Ώβ€‹β€‹β€Œο»Ώβ€Œβ€Œβ€Œβ€β€‹β€β€Œβ€ο»Ώβ€‹β€Œβ€β€β€Œβ€Œο»Ώβ€‹ο»Ώβ€Œβ€β€β€‹β€Œβ€β€Œβ€Œβ€Œβ€β€Œβ€‹β€‹β€β€‹β€β€Œο»Ώο»Ώβ€Œ

These decrypt functions are extremely similar in logic. By looking at the disassembly for one of these decrypt functions we can see a base64 encoded blob (β€‹β€‹β€‹β€‹β€Œο»Ώβ€ο»Ώβ€‹β€β€‹β€β€Œβ€ο»Ώο»Ώβ€Œο»Ώβ€‹β€β€Œβ€β€β€Œβ€Œβ€β€Œο»Ώβ€Œβ€β€β€Œβ€Œβ€ο»Ώβ€β€‹β€β€‹β€β€‹ο»Ώβ€β€β€‹β€β€‹β€β€Œο»Ώβ€‹ο»Ώβ€Œβ€β€‹β€Œβ€Œβ€ο»Ώβ€β€Œβ€β€β€Œβ€Œο»Ώβ€Œβ€‹β€Œο»Ώβ€β€Œβ€‹β€ο»Ώβ€β€Œβ€β€β€Œβ€Œβ€ο»Ώο»Ώβ€‹β€β€‹β€β€‹β€ο»Ώβ€‹β€‹β€β€‹β€β€Œβ€β€β€‹β€Œο»Ώβ€‹β€β€Œβ€β€Œβ€Œβ€Œβ€β€Œβ€β€‹β€β€‹β€β€‹ο»Ώβ€β€β€‹β€β€‹β€β€Œβ€β€β€‹β€Œο»Ώβ€Œβ€‹β€Œο»Ώβ€Œβ€‹β€Œο»Ώβ€‹β€‹β€Œο»Ώβ€‹ο»Ώβ€‹ο»Ώβ€β€β€‹β€ο»Ώο»Ώβ€‹β€ο»Ώο»Ώβ€Œβ€β€β€Œβ€Œβ€ο»Ώβ€β€Œο»Ώβ€Œβ€‹β€Œβ€β€Œβ€Œβ€Œβ€ο»Ώβ€‹β€‹ο»Ώβ€Œβ€‹β€‹ο»Ώβ€Œο»Ώβ€‹ο»Ώβ€‹β€Œβ€‹β€ο»Ώβ€β€Œο»Ώβ€‹ο»Ώβ€Œβ€β€‹β€Œβ€Œβ€ο»Ώβ€β€Œβ€β€β€Œβ€Œο»Ώβ€Œβ€‹β€Œο»Ώβ€β€Œβ€‹β€ο»Ώβ€β€Œο»Ώβ€‹ο»Ώβ€Œο»Ώβ€Œβ€‹β€Œο»Ώβ€Œβ€Œβ€Œβ€β€Œβ€‹β€Œβ€β€β€Œβ€Œβ€ο»Ώο»Ώβ€‹β€ο»Ώο»Ώβ€Œβ€β€β€Œβ€Œβ€ο»Ώβ€β€Œο»Ώβ€Œβ€‹β€Œβ€β€Œβ€Œβ€Œβ€ο»Ώβ€β€Œο»Ώβ€Œβ€‹β€‹β€ο»Ώο»Ώβ€Œβ€β€Œβ€Œβ€Œβ€β€Œβ€‹β€Œβ€β€β€Œβ€Œο»Ώβ€Œβ€‹β€‹β€ο»Ώο»Ώβ€Œβ€ο»Ώβ€Œβ€Œβ€ο»Ώο»Ώβ€Œβ€β€Œβ€‹β€Œβ€β€Œβ€Œβ€‹ο»Ώο»Ώβ€Œβ€Œο»Ώβ€‹β€‹β€Œο»Ώβ€‹β€β€Œβ€β€Œβ€Œβ€Œο»Ώβ€‹ο»Ώβ€Œβ€β€Œβ€Œβ€Œβ€ο»Ώβ€β€Œο»Ώβ€Œβ€‹β€Œβ€β€‹β€Œβ€Œο»Ώβ€Œβ€‹β€Œβ€β€β€Œβ€Œβ€ο»Ώο»Ώβ€Œβ€ο»Ώβ€β€‹ο»Ώβ€ο»Ώβ€Œβ€β€β€Œβ€Œβ€β€Œβ€‹β€‹ο»Ώο»Ώβ€Œβ€Œβ€β€Œο»Ώβ€Œο»Ώβ€‹β€‹β€Œβ€β€ο»Ώβ€Œβ€Œβ€Œβ€β€Œβ€β€‹β€Œβ€Œο»Ώβ€Œβ€‹β€Œο»Ώβ€Œβ€Œβ€Œβ€β€Œβ€β€‹ο»Ώβ€Œβ€β€Œβ€Œβ€Œβ€Œβ€Œβ€ο»Ώβ€Œβ€Œβ€Œβ€‹β€Œβ€Œο»Ώβ€Œβ€β€Œο»Ώβ€Œβ€Œβ€Œβ€‹ο»Ώο»Ώβ€Œβ€ο»Ώβ€‹β€Œβ€β€Œβ€β€Œο»Ώβ€β€β€‹ο»Ώβ€Œβ€‹β€Œβ€ο»Ώβ€β€Œβ€‹β€Œο»Ώβ€Œβ€‹ο»Ώο»Ώβ€‹ο»Ώβ€ο»Ώβ€Œο»Ώβ€Œβ€‹β€Œο»Ώβ€β€Œβ€Œο»Ώβ€‹β€‹β€Œβ€β€Œβ€Œβ€‹ο»Ώο»Ώβ€Œβ€Œβ€β€‹β€β€Œβ€ο»Ώβ€‹β€Œβ€ο»Ώο»Ώβ€Œβ€β€Œο»Ώβ€‹ο»Ώβ€ο»Ώβ€Œο»Ώβ€‹β€‹β€Œβ€β€‹β€Œβ€Œο»Ώβ€Œβ€‹β€Œβ€β€β€‹β€‹ο»Ώο»Ώβ€Œβ€Œο»Ώβ€‹β€‹β€Œβ€β€‹β€Œβ€Œβ€β€Œο»Ώβ€Œβ€β€Œβ€Œβ€Œβ€‹β€‹β€β€Œο»Ώβ€Œβ€Œβ€Œβ€β€β€Œβ€Œβ€ο»Ώβ€‹β€Œβ€β€Œβ€‹β€Œβ€β€Œβ€Œβ€Œο»Ώβ€‹β€β€‹β€β€Œβ€Œβ€‹ο»Ώβ€Œβ€Œβ€Œβ€‹β€‹β€β€Œβ€Œο»Ώο»Ώβ€Œβ€β€ο»Ώβ€Œβ€β€Œβ€Œβ€Œο»Ώβ€β€Œβ€‹β€β€Œβ€Œβ€‹ο»Ώβ€‹ο»Ώβ€Œβ€‹β€Œβ€‹β€‹β€β€Œβ€Œβ€‹ο»Ώβ€‹ο»Ώβ€Œβ€‹β€Œβ€‹β€‹β€β€Œβ€Œβ€‹ο»Ώβ€‹β€β€‹ο»Ώβ€‹β€β€Œβ€‹β€β€β€‹ο»Ώβ€‹β€‹β€‹ο»Ώβ€Œο»Ώβ€Œο»Ώβ€β€β€‹β€ο»Ώβ€Œβ€Œβ€β€β€Œβ€Œβ€Œβ€‹β€β€Œβ€β€‹β€β€Œβ€ο»Ώβ€Œβ€Œβ€β€β€Œβ€Œβ€Œβ€‹β€‹β€Œβ€Œβ€Œβ€‹β€‹β€β€Œβ€Œβ€‹ο»Ώβ€‹β€β€‹ο»Ώβ€‹β€β€‹β€β€Œβ€Œβ€‹ο»Ώβ€Œβ€Œβ€Œβ€‹β€Œβ€‹β€‹β€ο»Ώβ€β€Œο»Ώβ€‹β€β€Œβ€β€β€Œβ€Œβ€β€‹ο»Ώβ€Œβ€β€β€‹β€Œβ€Œβ€Œβ€‹β€Œβ€β€Œβ€Œβ€Œο»Ώβ€β€‹β€Œο»Ώβ€Œβ€‹β€‹β€β€Œβ€Œβ€‹ο»Ώβ€Œβ€Œβ€Œβ€‹β€‹β€β€Œβ€Œο»Ώο»Ώβ€Œβ€β€ο»Ώβ€Œβ€β€Œβ€Œβ€Œο»Ώβ€β€Œβ€‹β€β€Œβ€Œβ€‹ο»Ώβ€‹ο»Ώβ€Œβ€‹β€Œβ€‹β€‹β€β€Œβ€Œβ€‹ο»Ώβ€‹ο»Ώβ€Œβ€‹β€Œβ€‹β€‹β€β€Œβ€Œβ€‹ο»Ώβ€‹β€β€‹ο»Ώβ€‹β€β€Œο»Ώβ€Œβ€β€‹β€ο»Ώβ€Œβ€Œβ€Œβ€Œβ€β€Œβ€‹β€Œβ€β€Œβ€‹β€Œο»Ώβ€‹ο»Ώβ€Œο»Ώβ€‹ο»Ώβ€Œο»Ώβ€Œβ€‹β€β€Œβ€Œο»Ώβ€β€Œβ€Œβ€β€Œο»Ώβ€Œβ€‹β€‹β€β€Œο»Ώβ€Œο»Ώβ€‹β€β€Œβ€Œβ€‹ο»Ώβ€‹β€β€‹ο»Ώβ€‹β€β€‹β€β€Œβ€Œβ€‹ο»Ώβ€Œβ€Œβ€Œβ€‹β€Œβ€‹β€‹β€ο»Ώβ€β€Œβ€β€‹ο»Ώβ€Œβ€β€β€‹β€Œβ€β€β€Œβ€Œβ€ο»Ώβ€‹β€Œβ€β€Œβ€‹β€Œο»Ώβ€‹β€β€Œβ€β€Œβ€Œβ€Œβ€ο»Ώβ€β€‹β€β€Œβ€Œβ€‹ο»Ώβ€Œβ€Œβ€Œβ€‹β€‹β€β€Œβ€Œο»Ώο»Ώβ€Œβ€β€ο»Ώβ€Œβ€β€Œβ€Œβ€Œο»Ώβ€β€Œβ€‹β€β€Œβ€Œβ€‹ο»Ώβ€‹ο»Ώβ€Œβ€‹β€Œβ€‹β€‹β€β€Œβ€Œβ€‹ο»Ώβ€‹ο»Ώβ€Œβ€‹β€Œβ€‹β€‹β€β€Œβ€Œβ€‹ο»Ώβ€‹β€β€‹ο»Ώβ€‹β€β€‹ο»Ώβ€Œβ€Œβ€Œο»Ώβ€‹β€Œβ€Œβ€ο»Ώβ€Œβ€Œβ€Œβ€‹β€β€Œβ€β€‹β€β€‹ο»Ώβ€Œο»Ώβ€‹ο»Ώβ€Œβ€β€Œο»Ώβ€‹β€Œβ€Œβ€Œβ€‹β€‹β€‹ο»Ώβ€Œβ€‹β€Œο»Ώβ€Œβ€β€Œο»Ώβ€β€β€‹β€β€Œβ€Œβ€‹ο»Ώβ€‹β€β€‹ο»Ώβ€‹β€β€‹β€β€Œβ€Œβ€‹ο»Ώβ€Œβ€Œβ€Œβ€‹β€Œβ€‹β€‹β€ο»Ώβ€β€Œο»Ώβ€Œβ€‹β€Œβ€β€Œβ€Œβ€Œο»Ώβ€β€‹β€Œο»Ώβ€Œβ€‹β€‹ο»Ώο»Ώο»Ώβ€Œβ€β€‹β€β€Œβ€β€‹β€Œβ€Œο»Ώβ€‹ο»Ώβ€Œβ€β€Œβ€Œβ€Œβ€Œβ€Œβ€Œβ€Œο»Ώβ€‹β€β€Œβ€ο»Ώβ€‹β€‹ο»Ώο»Ώβ€Œβ€Œβ€β€β€‹β€Œο»Ώβ€Œβ€‹β€Œο»Ώβ€Œβ€‹β€Œο»Ώβ€‹β€‹β€Œο»Ώβ€‹ο»Ώβ€‹β€β€Œβ€Œβ€‹ο»Ώβ€‹ο»Ώβ€Œβ€‹β€‹β€Œβ€‹β€β€Œβ€Œβ€‹ο»Ώβ€‹β€β€Œβ€‹β€Œβ€β€‹β€β€Œβ€Œβ€‹ο»Ώβ€‹β€β€Œβ€‹β€Œβ€β€Œβ€β€β€Œβ€Œβ€ο»Ώβ€β€Œο»Ώβ€Œβ€‹β€Œβ€β€Œβ€Œβ€Œβ€ο»Ώβ€‹β€‹ο»Ώβ€Œβ€‹β€‹ο»Ώβ€Œο»Ώβ€‹ο»Ώβ€‹β€Œβ€‹β€ο»Ώβ€β€Œο»Ώβ€‹ο»Ώβ€Œβ€β€‹β€Œβ€Œβ€ο»Ώβ€β€Œβ€β€β€Œβ€Œο»Ώβ€Œβ€‹β€Œο»Ώβ€β€Œβ€‹β€ο»Ώβ€β€Œο»Ώβ€‹ο»Ώβ€Œο»Ώβ€Œβ€‹β€Œο»Ώβ€Œβ€Œβ€Œβ€β€Œβ€‹β€Œβ€β€β€Œβ€Œβ€ο»Ώο»Ώβ€‹β€β€Œβ€β€Œβ€β€β€Œβ€Œβ€β€Œβ€‹β€‹ο»Ώο»Ώβ€Œβ€Œβ€β€Œο»Ώβ€Œο»Ώβ€‹β€‹β€Œβ€β€ο»Ώβ€Œβ€Œβ€Œβ€β€Œβ€β€‹β€Œβ€Œο»Ώβ€Œβ€‹β€Œο»Ώβ€Œβ€Œβ€Œβ€β€Œβ€β€‹ο»Ώβ€Œβ€β€Œβ€Œβ€Œβ€Œβ€Œβ€ο»Ώβ€Œβ€Œβ€Œβ€‹β€Œβ€Œο»Ώβ€Œβ€β€Œο»Ώβ€Œβ€Œβ€Œβ€‹ο»Ώο»Ώβ€Œβ€ο»Ώβ€‹β€Œβ€β€Œβ€β€Œο»Ώβ€β€β€‹ο»Ώβ€Œβ€‹β€Œβ€ο»Ώβ€β€Œβ€‹β€Œο»Ώβ€Œβ€‹ο»Ώο»Ώβ€‹β€β€Œβ€β€Œο»Ώβ€Œβ€‹β€Œο»Ώβ€β€Œβ€Œο»Ώβ€‹β€‹β€Œβ€β€Œβ€Œβ€‹ο»Ώο»Ώβ€Œβ€Œβ€β€‹β€β€Œβ€ο»Ώβ€‹β€Œβ€ο»Ώο»Ώβ€Œβ€β€Œο»Ώβ€‹β€β€Œβ€β€Œο»Ώβ€‹β€‹β€Œβ€β€‹β€Œβ€Œο»Ώβ€Œβ€‹β€Œβ€β€β€‹β€‹ο»Ώο»Ώβ€Œβ€Œο»Ώβ€‹β€‹β€Œβ€β€‹β€Œβ€Œβ€β€Œο»Ώβ€Œβ€β€Œβ€Œβ€Œβ€‹β€‹β€β€Œο»Ώβ€Œβ€Œβ€Œβ€β€β€Œβ€Œβ€ο»Ώβ€‹β€Œβ€β€Œβ€‹β€Œβ€β€Œβ€Œβ€Œο»Ώβ€‹β€β€‹β€β€Œβ€Œβ€‹ο»Ώβ€Œβ€Œβ€Œβ€‹β€‹β€β€Œβ€Œο»Ώο»Ώβ€Œβ€β€ο»Ώβ€Œβ€β€Œβ€Œβ€Œο»Ώβ€β€Œβ€‹β€β€Œβ€Œβ€‹ο»Ώβ€‹ο»Ώβ€Œβ€‹β€Œβ€‹β€‹β€β€Œβ€Œβ€‹ο»Ώβ€‹ο»Ώβ€Œβ€‹β€Œβ€‹β€‹β€β€Œβ€Œβ€‹ο»Ώβ€‹β€β€‹ο»Ώβ€‹β€β€Œβ€‹β€β€β€‹ο»Ώβ€‹β€‹β€‹ο»Ώβ€Œο»Ώβ€Œο»Ώβ€β€β€‹β€ο»Ώβ€Œβ€Œβ€β€β€Œβ€Œβ€Œβ€‹β€β€Œβ€β€‹β€β€Œβ€ο»Ώβ€Œβ€Œβ€β€β€Œβ€Œβ€Œβ€‹β€‹β€Œβ€Œβ€Œβ€‹β€‹β€β€Œβ€Œβ€‹ο»Ώβ€‹β€β€‹ο»Ώβ€‹β€β€‹β€β€Œβ€Œβ€‹ο»Ώβ€Œβ€Œβ€Œβ€‹β€Œβ€‹β€‹β€ο»Ώβ€β€Œο»Ώβ€‹β€β€Œβ€β€β€Œβ€Œβ€β€‹ο»Ώβ€Œβ€β€β€‹β€Œβ€Œβ€Œβ€‹β€Œβ€β€Œβ€Œβ€Œο»Ώβ€β€‹β€Œο»Ώβ€Œβ€‹β€‹β€β€Œβ€Œβ€‹ο»Ώβ€Œβ€Œβ€Œβ€‹β€‹β€β€Œβ€Œο»Ώο»Ώβ€Œβ€β€ο»Ώβ€Œβ€β€Œβ€Œβ€Œο»Ώβ€β€Œβ€‹β€β€Œβ€Œβ€‹ο»Ώβ€‹ο»Ώβ€Œβ€‹β€Œβ€‹β€‹β€β€Œβ€Œβ€‹ο»Ώβ€‹ο»Ώβ€Œβ€‹β€Œβ€‹β€‹β€β€Œβ€Œβ€‹ο»Ώβ€‹β€β€‹ο»Ώβ€‹β€β€Œο»Ώβ€Œβ€β€‹β€ο»Ώβ€Œβ€Œβ€Œβ€Œβ€β€Œβ€‹β€Œβ€β€Œβ€‹β€Œο»Ώβ€‹ο»Ώβ€Œο»Ώβ€‹ο»Ώβ€Œο»Ώβ€Œβ€‹β€β€Œβ€Œο»Ώβ€β€Œβ€Œβ€β€Œο»Ώβ€Œβ€‹β€‹β€β€Œο»Ώβ€Œο»Ώβ€‹β€β€Œβ€Œβ€‹ο»Ώβ€‹β€β€‹ο»Ώβ€‹β€β€‹β€β€Œβ€Œβ€‹ο»Ώβ€Œβ€Œβ€Œβ€‹β€Œβ€‹β€‹β€ο»Ώβ€β€Œβ€β€‹ο»Ώβ€Œβ€β€β€‹β€Œβ€β€β€Œβ€Œβ€ο»Ώβ€‹β€Œβ€β€Œβ€‹β€Œο»Ώβ€‹β€β€Œβ€β€Œβ€Œβ€Œβ€ο»Ώβ€β€‹β€β€Œβ€Œβ€‹ο»Ώβ€Œβ€Œβ€Œβ€‹β€‹β€β€Œβ€Œο»Ώο»Ώβ€Œβ€β€ο»Ώβ€Œβ€β€Œβ€Œβ€Œο»Ώβ€β€Œβ€‹β€β€Œβ€Œβ€‹ο»Ώβ€‹ο»Ώβ€Œβ€‹β€Œβ€‹β€‹β€β€Œβ€Œβ€‹ο»Ώβ€‹ο»Ώβ€Œβ€‹β€Œβ€‹β€‹β€β€Œβ€Œβ€‹ο»Ώβ€‹β€β€‹ο»Ώβ€‹β€β€‹ο»Ώβ€Œβ€Œβ€Œο»Ώβ€‹β€Œβ€Œβ€ο»Ώβ€Œβ€Œβ€Œβ€‹β€β€Œβ€β€‹β€β€‹ο»Ώβ€Œο»Ώβ€‹ο»Ώβ€Œβ€β€Œο»Ώβ€‹β€Œβ€Œβ€Œβ€‹β€‹β€‹ο»Ώβ€Œβ€‹β€Œο»Ώβ€Œβ€β€Œο»Ώβ€β€β€‹β€β€Œβ€Œβ€‹ο»Ώβ€‹β€β€‹ο»Ώβ€‹β€β€‹β€β€Œβ€Œβ€‹ο»Ώβ€Œβ€Œβ€Œβ€‹β€Œβ€‹β€‹β€ο»Ώβ€β€Œο»Ώβ€Œβ€‹β€Œβ€β€Œβ€Œβ€Œο»Ώβ€β€‹β€Œο»Ώβ€Œβ€‹β€‹β€β€Œβ€β€Œο»Ώβ€‹β€‹β€Œβ€β€Œβ€Œβ€Œο»Ώβ€‹β€β€Œο»Ώβ€‹ο»Ώβ€Œο»Ώβ€‹β€‹β€Œβ€β€Œβ€Œβ€Œβ€β€‹ο»Ώβ€Œο»Ώβ€Œβ€‹β€Œβ€β€β€Œβ€Œο»Ώβ€Œβ€β€Œβ€β€Œβ€Œβ€‹ο»Ώο»Ώβ€Œβ€Œο»Ώβ€‹β€‹β€Œο»Ώβ€Œβ€Œβ€Œβ€β€‹β€β€Œβ€ο»Ώβ€‹β€Œβ€β€β€Œβ€Œο»Ώβ€‹ο»Ώβ€Œβ€β€β€‹β€Œβ€β€Œβ€Œβ€Œβ€β€Œβ€‹β€‹β€β€‹β€β€Œο»Ώο»Ώβ€Œmain_blobβ€‹β€‹β€‹β€‹β€Œο»Ώβ€ο»Ώβ€‹β€β€‹β€β€Œβ€ο»Ώο»Ώβ€Œο»Ώβ€‹β€β€Œβ€β€β€Œβ€Œβ€β€Œο»Ώβ€Œβ€β€β€Œβ€Œβ€ο»Ώβ€β€‹β€β€‹β€β€‹ο»Ώβ€β€β€‹β€β€‹β€β€Œο»Ώβ€‹ο»Ώβ€Œβ€β€‹β€Œβ€Œβ€ο»Ώβ€β€Œβ€β€β€Œβ€Œο»Ώβ€Œβ€‹β€Œο»Ώβ€β€Œβ€‹β€ο»Ώβ€β€Œβ€β€β€Œβ€Œβ€ο»Ώο»Ώβ€‹β€β€‹β€β€‹β€ο»Ώβ€‹β€‹β€β€‹β€β€Œβ€β€β€‹β€Œο»Ώβ€‹β€β€Œβ€β€Œβ€Œβ€Œβ€β€Œβ€β€‹β€β€‹β€β€‹ο»Ώβ€β€β€‹β€β€‹β€β€Œβ€β€β€‹β€Œο»Ώβ€Œβ€‹β€Œο»Ώβ€Œβ€‹β€Œο»Ώβ€‹β€‹β€Œο»Ώβ€‹ο»Ώβ€‹ο»Ώβ€β€β€‹β€ο»Ώο»Ώβ€‹β€ο»Ώο»Ώβ€Œβ€β€β€Œβ€Œβ€ο»Ώβ€β€Œο»Ώβ€Œβ€‹β€Œβ€β€Œβ€Œβ€Œβ€ο»Ώβ€‹β€‹ο»Ώβ€Œβ€‹β€‹ο»Ώβ€Œο»Ώβ€‹ο»Ώβ€‹β€Œβ€‹β€ο»Ώβ€β€Œο»Ώβ€‹ο»Ώβ€Œβ€β€‹β€Œβ€Œβ€ο»Ώβ€β€Œβ€β€β€Œβ€Œο»Ώβ€Œβ€‹β€Œο»Ώβ€β€Œβ€‹β€ο»Ώβ€β€Œο»Ώβ€‹ο»Ώβ€Œο»Ώβ€Œβ€‹β€Œο»Ώβ€Œβ€Œβ€Œβ€β€Œβ€‹β€Œβ€β€β€Œβ€Œβ€ο»Ώο»Ώβ€‹β€ο»Ώο»Ώβ€Œβ€β€β€Œβ€Œβ€ο»Ώβ€β€Œο»Ώβ€Œβ€‹β€Œβ€β€Œβ€Œβ€Œβ€ο»Ώβ€β€Œο»Ώβ€Œβ€‹β€‹β€ο»Ώο»Ώβ€Œβ€β€Œβ€Œβ€Œβ€β€Œβ€‹β€Œβ€β€β€Œβ€Œο»Ώβ€Œβ€‹β€‹β€ο»Ώο»Ώβ€Œβ€ο»Ώβ€Œβ€Œβ€ο»Ώο»Ώβ€Œβ€β€Œβ€‹β€Œβ€β€Œβ€Œβ€‹ο»Ώο»Ώβ€Œβ€Œο»Ώβ€‹β€‹β€Œο»Ώβ€‹β€β€Œβ€β€Œβ€Œβ€Œο»Ώβ€‹ο»Ώβ€Œβ€β€Œβ€Œβ€Œβ€ο»Ώβ€β€Œο»Ώβ€Œβ€‹β€Œβ€β€‹β€Œβ€Œο»Ώβ€Œβ€‹β€Œβ€β€β€Œβ€Œβ€ο»Ώο»Ώβ€Œβ€ο»Ώβ€β€‹ο»Ώβ€ο»Ώβ€Œβ€β€β€Œβ€Œβ€β€Œβ€‹β€‹ο»Ώο»Ώβ€Œβ€Œβ€β€Œο»Ώβ€Œο»Ώβ€‹β€‹β€Œβ€β€ο»Ώβ€Œβ€Œβ€Œβ€β€Œβ€β€‹β€Œβ€Œο»Ώβ€Œβ€‹β€Œο»Ώβ€Œβ€Œβ€Œβ€β€Œβ€β€‹ο»Ώβ€Œβ€β€Œβ€Œβ€Œβ€Œβ€Œβ€ο»Ώβ€Œβ€Œβ€Œβ€‹β€Œβ€Œο»Ώβ€Œβ€β€Œο»Ώβ€Œβ€Œβ€Œβ€‹ο»Ώο»Ώβ€Œβ€ο»Ώβ€‹β€Œβ€β€Œβ€β€Œο»Ώβ€β€β€‹ο»Ώβ€Œβ€‹β€Œβ€ο»Ώβ€β€Œβ€‹β€Œο»Ώβ€Œβ€‹ο»Ώο»Ώβ€‹ο»Ώβ€ο»Ώβ€Œο»Ώβ€Œβ€‹β€Œο»Ώβ€β€Œβ€Œο»Ώβ€‹β€‹β€Œβ€β€Œβ€Œβ€‹ο»Ώο»Ώβ€Œβ€Œβ€β€‹β€β€Œβ€ο»Ώβ€‹β€Œβ€ο»Ώο»Ώβ€Œβ€β€Œο»Ώβ€‹ο»Ώβ€ο»Ώβ€Œο»Ώβ€‹β€‹β€Œβ€β€‹β€Œβ€Œο»Ώβ€Œβ€‹β€Œβ€β€β€‹β€‹ο»Ώο»Ώβ€Œβ€Œο»Ώβ€‹β€‹β€Œβ€β€‹β€Œβ€Œβ€β€Œο»Ώβ€Œβ€β€Œβ€Œβ€Œβ€‹β€‹β€β€Œο»Ώβ€Œβ€Œβ€Œβ€β€β€Œβ€Œβ€ο»Ώβ€‹β€Œβ€β€Œβ€‹β€Œβ€β€Œβ€Œβ€Œο»Ώβ€‹β€β€‹β€β€Œβ€Œβ€‹ο»Ώβ€Œβ€Œβ€Œβ€‹β€‹β€β€Œβ€Œο»Ώο»Ώβ€Œβ€β€ο»Ώβ€Œβ€β€Œβ€Œβ€Œο»Ώβ€β€Œβ€‹β€β€Œβ€Œβ€‹ο»Ώβ€‹ο»Ώβ€Œβ€‹β€Œβ€‹β€‹β€β€Œβ€Œβ€‹ο»Ώβ€‹ο»Ώβ€Œβ€‹β€Œβ€‹β€‹β€β€Œβ€Œβ€‹ο»Ώβ€‹β€β€‹ο»Ώβ€‹β€β€Œβ€‹β€β€β€‹ο»Ώβ€‹β€‹β€‹ο»Ώβ€Œο»Ώβ€Œο»Ώβ€β€β€‹β€ο»Ώβ€Œβ€Œβ€β€β€Œβ€Œβ€Œβ€‹β€β€Œβ€β€‹β€β€Œβ€ο»Ώβ€Œβ€Œβ€β€β€Œβ€Œβ€Œβ€‹β€‹β€Œβ€Œβ€Œβ€‹β€‹β€β€Œβ€Œβ€‹ο»Ώβ€‹β€β€‹ο»Ώβ€‹β€β€‹β€β€Œβ€Œβ€‹ο»Ώβ€Œβ€Œβ€Œβ€‹β€Œβ€‹β€‹β€ο»Ώβ€β€Œο»Ώβ€‹β€β€Œβ€β€β€Œβ€Œβ€β€‹ο»Ώβ€Œβ€β€β€‹β€Œβ€Œβ€Œβ€‹β€Œβ€β€Œβ€Œβ€Œο»Ώβ€β€‹β€Œο»Ώβ€Œβ€‹β€‹β€β€Œβ€Œβ€‹ο»Ώβ€Œβ€Œβ€Œβ€‹β€‹β€β€Œβ€Œο»Ώο»Ώβ€Œβ€β€ο»Ώβ€Œβ€β€Œβ€Œβ€Œο»Ώβ€β€Œβ€‹β€β€Œβ€Œβ€‹ο»Ώβ€‹ο»Ώβ€Œβ€‹β€Œβ€‹β€‹β€β€Œβ€Œβ€‹ο»Ώβ€‹ο»Ώβ€Œβ€‹β€Œβ€‹β€‹β€β€Œβ€Œβ€‹ο»Ώβ€‹β€β€‹ο»Ώβ€‹β€β€Œο»Ώβ€Œβ€β€‹β€ο»Ώβ€Œβ€Œβ€Œβ€Œβ€β€Œβ€‹β€Œβ€β€Œβ€‹β€Œο»Ώβ€‹ο»Ώβ€Œο»Ώβ€‹ο»Ώβ€Œο»Ώβ€Œβ€‹β€β€Œβ€Œο»Ώβ€β€Œβ€Œβ€β€Œο»Ώβ€Œβ€‹β€‹β€β€Œο»Ώβ€Œο»Ώβ€‹β€β€Œβ€Œβ€‹ο»Ώβ€‹β€β€‹ο»Ώβ€‹β€β€‹β€β€Œβ€Œβ€‹ο»Ώβ€Œβ€Œβ€Œβ€‹β€Œβ€‹β€‹β€ο»Ώβ€β€Œβ€β€‹ο»Ώβ€Œβ€β€β€‹β€Œβ€β€β€Œβ€Œβ€ο»Ώβ€‹β€Œβ€β€Œβ€‹β€Œο»Ώβ€‹β€β€Œβ€β€Œβ€Œβ€Œβ€ο»Ώβ€β€‹β€β€Œβ€Œβ€‹ο»Ώβ€Œβ€Œβ€Œβ€‹β€‹β€β€Œβ€Œο»Ώο»Ώβ€Œβ€β€ο»Ώβ€Œβ€β€Œβ€Œβ€Œο»Ώβ€β€Œβ€‹β€β€Œβ€Œβ€‹ο»Ώβ€‹ο»Ώβ€Œβ€‹β€Œβ€‹β€‹β€β€Œβ€Œβ€‹ο»Ώβ€‹ο»Ώβ€Œβ€‹β€Œβ€‹β€‹β€β€Œβ€Œβ€‹ο»Ώβ€‹β€β€‹ο»Ώβ€‹β€β€Œβ€‹β€β€‹β€Œβ€Œβ€Œο»Ώβ€Œβ€Œβ€‹ο»Ώβ€Œβ€‹ο»Ώβ€‹β€Œο»Ώβ€β€Œβ€Œβ€‹β€ο»Ώβ€Œο»Ώβ€β€β€Œο»Ώβ€Œβ€Œβ€Œβ€ο»Ώβ€‹β€‹ο»Ώβ€Œο»Ώβ€‹ο»Ώβ€‹β€‹β€Œβ€ο»Ώβ€‹β€‹β€β€Œβ€Œβ€‹ο»Ώβ€‹β€β€‹ο»Ώβ€‹β€β€‹β€β€Œβ€Œβ€‹ο»Ώβ€Œβ€Œβ€Œβ€‹β€Œβ€‹β€‹β€ο»Ώβ€β€Œο»Ώβ€Œβ€‹β€Œβ€β€Œβ€Œβ€Œο»Ώβ€β€‹β€Œο»Ώβ€Œβ€‹β€‹ο»Ώο»Ώο»Ώβ€Œβ€β€‹β€β€Œβ€β€‹β€Œβ€Œο»Ώβ€‹ο»Ώβ€Œβ€β€Œβ€Œβ€Œβ€Œβ€Œβ€Œβ€Œο»Ώβ€‹β€β€Œβ€ο»Ώβ€‹β€‹ο»Ώο»Ώβ€Œβ€Œβ€β€β€‹β€Œο»Ώβ€Œβ€‹β€Œο»Ώβ€Œβ€‹β€Œο»Ώβ€‹β€‹β€Œο»Ώβ€‹ο»Ώβ€‹β€β€Œβ€Œβ€‹ο»Ώβ€‹ο»Ώβ€Œβ€‹β€‹β€Œβ€‹β€β€Œβ€Œβ€‹ο»Ώβ€‹β€β€Œβ€‹β€Œβ€β€‹β€β€Œβ€Œβ€‹ο»Ώβ€‹β€β€Œβ€‹β€Œβ€β€Œβ€β€β€Œβ€Œβ€ο»Ώβ€β€Œο»Ώβ€Œβ€‹β€Œβ€β€Œβ€Œβ€Œβ€ο»Ώβ€‹β€‹ο»Ώβ€Œβ€‹β€‹ο»Ώβ€Œο»Ώβ€‹ο»Ώβ€‹β€Œβ€‹β€ο»Ώβ€β€Œο»Ώβ€‹ο»Ώβ€Œβ€β€‹β€Œβ€Œβ€ο»Ώβ€β€Œβ€β€β€Œβ€Œο»Ώβ€Œβ€‹β€Œο»Ώβ€β€Œβ€‹β€ο»Ώβ€β€Œο»Ώβ€‹ο»Ώβ€Œο»Ώβ€Œβ€‹β€Œο»Ώβ€Œβ€Œβ€Œβ€β€Œβ€‹β€Œβ€β€β€Œβ€Œβ€ο»Ώο»Ώβ€‹β€β€Œβ€β€Œβ€β€β€Œβ€Œβ€β€Œβ€‹β€‹ο»Ώο»Ώβ€Œβ€Œβ€β€Œο»Ώβ€Œο»Ώβ€‹β€‹β€Œβ€β€ο»Ώβ€Œβ€Œβ€Œβ€β€Œβ€β€‹β€Œβ€Œο»Ώβ€Œβ€‹β€Œο»Ώβ€Œβ€Œβ€Œβ€β€Œβ€β€‹ο»Ώβ€Œβ€β€Œβ€Œβ€Œβ€Œβ€Œβ€ο»Ώβ€Œβ€Œβ€Œβ€‹β€Œβ€Œο»Ώβ€Œβ€β€Œο»Ώβ€Œβ€Œβ€Œβ€‹ο»Ώο»Ώβ€Œβ€ο»Ώβ€‹β€Œβ€β€Œβ€β€Œο»Ώβ€β€β€‹ο»Ώβ€Œβ€‹β€Œβ€ο»Ώβ€β€Œβ€‹β€Œο»Ώβ€Œβ€‹ο»Ώο»Ώβ€‹β€β€Œβ€β€Œο»Ώβ€Œβ€‹β€Œο»Ώβ€β€Œβ€Œο»Ώβ€‹β€‹β€Œβ€β€Œβ€Œβ€‹ο»Ώο»Ώβ€Œβ€Œβ€β€‹β€β€Œβ€ο»Ώβ€‹β€Œβ€ο»Ώο»Ώβ€Œβ€β€Œο»Ώβ€‹β€β€Œβ€β€Œο»Ώβ€‹β€‹β€Œβ€β€‹β€Œβ€Œο»Ώβ€Œβ€‹β€Œβ€β€β€‹β€‹ο»Ώο»Ώβ€Œβ€Œο»Ώβ€‹β€‹β€Œβ€β€‹β€Œβ€Œβ€β€Œο»Ώβ€Œβ€β€Œβ€Œβ€Œβ€‹β€‹β€β€Œο»Ώβ€Œβ€Œβ€Œβ€β€β€Œβ€Œβ€ο»Ώβ€‹β€Œβ€β€Œβ€‹β€Œβ€β€Œβ€Œβ€Œο»Ώβ€‹β€β€‹β€β€Œβ€Œβ€‹ο»Ώβ€Œβ€Œβ€Œβ€‹β€‹β€β€Œβ€Œο»Ώο»Ώβ€Œβ€β€ο»Ώβ€Œβ€β€Œβ€Œβ€Œο»Ώβ€β€Œβ€‹β€β€Œβ€Œβ€‹ο»Ώβ€‹ο»Ώβ€Œβ€‹β€Œβ€‹β€‹β€β€Œβ€Œβ€‹ο»Ώβ€‹ο»Ώβ€Œβ€‹β€Œβ€‹β€‹β€β€Œβ€Œβ€‹ο»Ώβ€‹β€β€‹ο»Ώβ€‹β€β€Œβ€‹β€β€β€‹ο»Ώβ€‹β€‹β€‹ο»Ώβ€Œο»Ώβ€Œο»Ώβ€β€β€‹β€ο»Ώβ€Œβ€Œβ€β€β€Œβ€Œβ€Œβ€‹β€β€Œβ€β€‹β€β€Œβ€ο»Ώβ€Œβ€Œβ€β€β€Œβ€Œβ€Œβ€‹β€‹β€Œβ€Œβ€Œβ€‹β€‹β€β€Œβ€Œβ€‹ο»Ώβ€‹β€β€‹ο»Ώβ€‹β€β€‹β€β€Œβ€Œβ€‹ο»Ώβ€Œβ€Œβ€Œβ€‹β€Œβ€‹β€‹β€ο»Ώβ€β€Œο»Ώβ€‹β€β€Œβ€β€β€Œβ€Œβ€β€‹ο»Ώβ€Œβ€β€β€‹β€Œβ€Œβ€Œβ€‹β€Œβ€β€Œβ€Œβ€Œο»Ώβ€β€‹β€Œο»Ώβ€Œβ€‹β€‹β€β€Œβ€Œβ€‹ο»Ώβ€Œβ€Œβ€Œβ€‹β€‹β€β€Œβ€Œο»Ώο»Ώβ€Œβ€β€ο»Ώβ€Œβ€β€Œβ€Œβ€Œο»Ώβ€β€Œβ€‹β€β€Œβ€Œβ€‹ο»Ώβ€‹ο»Ώβ€Œβ€‹β€Œβ€‹β€‹β€β€Œβ€Œβ€‹ο»Ώβ€‹ο»Ώβ€Œβ€‹β€Œβ€‹β€‹β€β€Œβ€Œβ€‹ο»Ώβ€‹β€β€‹ο»Ώβ€‹β€β€Œο»Ώβ€Œβ€β€‹β€ο»Ώβ€Œβ€Œβ€Œβ€Œβ€β€Œβ€‹β€Œβ€β€Œβ€‹β€Œο»Ώβ€‹ο»Ώβ€Œο»Ώβ€‹ο»Ώβ€Œο»Ώβ€Œβ€‹β€β€Œβ€Œο»Ώβ€β€Œβ€Œβ€β€Œο»Ώβ€Œβ€‹β€‹β€β€Œο»Ώβ€Œο»Ώβ€‹β€β€Œβ€Œβ€‹ο»Ώβ€‹β€β€‹ο»Ώβ€‹β€β€‹β€β€Œβ€Œβ€‹ο»Ώβ€Œβ€Œβ€Œβ€‹β€Œβ€‹β€‹β€ο»Ώβ€β€Œβ€β€‹ο»Ώβ€Œβ€β€β€‹β€Œβ€β€β€Œβ€Œβ€ο»Ώβ€‹β€Œβ€β€Œβ€‹β€Œο»Ώβ€‹β€β€Œβ€β€Œβ€Œβ€Œβ€ο»Ώβ€β€‹β€β€Œβ€Œβ€‹ο»Ώβ€Œβ€Œβ€Œβ€‹β€‹β€β€Œβ€Œο»Ώο»Ώβ€Œβ€β€ο»Ώβ€Œβ€β€Œβ€Œβ€Œο»Ώβ€β€Œβ€‹β€β€Œβ€Œβ€‹ο»Ώβ€‹ο»Ώβ€Œβ€‹β€Œβ€‹β€‹β€β€Œβ€Œβ€‹ο»Ώβ€‹ο»Ώβ€Œβ€‹β€Œβ€‹β€‹β€β€Œβ€Œβ€‹ο»Ώβ€‹β€β€‹ο»Ώβ€‹β€β€Œβ€‹β€β€‹β€Œβ€Œβ€Œο»Ώβ€Œβ€Œβ€‹ο»Ώβ€Œβ€‹ο»Ώβ€‹β€Œο»Ώβ€β€Œβ€Œβ€‹β€ο»Ώβ€Œο»Ώβ€β€β€Œο»Ώβ€Œβ€Œβ€Œβ€ο»Ώβ€‹β€‹ο»Ώβ€Œο»Ώβ€‹ο»Ώβ€‹β€‹β€Œβ€ο»Ώβ€‹β€‹β€β€Œβ€Œβ€‹ο»Ώβ€‹β€β€‹ο»Ώβ€‹β€β€‹β€β€Œβ€Œβ€‹ο»Ώβ€Œβ€Œβ€Œβ€‹β€Œβ€‹β€‹β€ο»Ώβ€β€Œο»Ώβ€Œβ€‹β€Œβ€β€Œβ€Œβ€Œο»Ώβ€β€‹β€Œο»Ώβ€Œβ€‹β€‹β€β€Œβ€β€Œο»Ώβ€‹β€‹β€Œβ€β€Œβ€Œβ€Œο»Ώβ€‹β€β€Œο»Ώβ€‹ο»Ώβ€Œο»Ώβ€‹β€‹β€Œβ€β€Œβ€Œβ€Œβ€β€‹ο»Ώβ€Œο»Ώβ€Œβ€‹β€Œβ€β€β€Œβ€Œο»Ώβ€Œβ€β€Œβ€β€Œβ€Œβ€‹ο»Ώο»Ώβ€Œβ€Œο»Ώβ€‹β€‹β€Œο»Ώβ€Œβ€Œβ€Œβ€β€‹β€β€Œβ€ο»Ώβ€‹β€Œβ€β€β€Œβ€Œο»Ώβ€‹ο»Ώβ€Œβ€β€β€‹β€Œβ€β€Œβ€Œβ€Œβ€β€Œβ€‹β€‹β€β€‹β€β€Œο»Ώο»Ώβ€Œ) is base64 decoded and then lz4 decompressed:β€‹β€‹β€‹β€‹β€Œο»Ώβ€ο»Ώβ€‹β€β€‹β€β€Œβ€ο»Ώο»Ώβ€Œο»Ώβ€‹β€β€Œβ€β€β€Œβ€Œβ€β€Œο»Ώβ€Œβ€β€β€Œβ€Œβ€ο»Ώβ€β€‹β€β€‹β€β€‹ο»Ώβ€β€β€‹β€β€‹β€β€Œο»Ώβ€‹ο»Ώβ€Œβ€β€‹β€Œβ€Œβ€ο»Ώβ€β€Œβ€β€β€Œβ€Œο»Ώβ€Œβ€‹β€Œο»Ώβ€β€Œβ€‹β€ο»Ώβ€β€Œβ€β€β€Œβ€Œβ€ο»Ώο»Ώβ€‹β€β€‹β€β€‹β€ο»Ώβ€‹β€‹β€β€‹β€β€Œβ€β€β€‹β€Œο»Ώβ€‹β€β€Œβ€β€Œβ€Œβ€Œβ€β€Œβ€β€‹β€β€‹β€β€‹ο»Ώβ€β€β€‹β€β€‹β€β€Œβ€β€β€‹β€Œο»Ώβ€Œβ€‹β€Œο»Ώβ€Œβ€‹β€Œο»Ώβ€‹β€‹β€Œο»Ώβ€‹ο»Ώβ€‹ο»Ώβ€β€β€‹β€ο»Ώο»Ώβ€‹β€ο»Ώο»Ώβ€Œβ€β€β€Œβ€Œβ€ο»Ώβ€β€Œο»Ώβ€Œβ€‹β€Œβ€β€Œβ€Œβ€Œβ€ο»Ώβ€‹β€‹ο»Ώβ€Œβ€‹β€‹ο»Ώβ€Œο»Ώβ€‹ο»Ώβ€‹β€Œβ€‹β€ο»Ώβ€β€Œο»Ώβ€‹ο»Ώβ€Œβ€β€‹β€Œβ€Œβ€ο»Ώβ€β€Œβ€β€β€Œβ€Œο»Ώβ€Œβ€‹β€Œο»Ώβ€β€Œβ€‹β€ο»Ώβ€β€Œο»Ώβ€‹ο»Ώβ€Œο»Ώβ€Œβ€‹β€Œο»Ώβ€Œβ€Œβ€Œβ€β€Œβ€‹β€Œβ€β€β€Œβ€Œβ€ο»Ώο»Ώβ€‹β€ο»Ώο»Ώβ€Œβ€β€β€Œβ€Œβ€ο»Ώβ€β€Œο»Ώβ€Œβ€‹β€Œβ€β€Œβ€Œβ€Œβ€ο»Ώβ€β€Œο»Ώβ€Œβ€‹β€‹β€ο»Ώο»Ώβ€Œβ€β€Œβ€Œβ€Œβ€β€Œβ€‹β€Œβ€β€β€Œβ€Œο»Ώβ€Œβ€‹β€‹β€ο»Ώο»Ώβ€Œβ€ο»Ώβ€Œβ€Œβ€ο»Ώο»Ώβ€Œβ€β€Œβ€‹β€Œβ€β€Œβ€Œβ€‹ο»Ώο»Ώβ€Œβ€Œο»Ώβ€‹β€‹β€Œο»Ώβ€‹β€β€Œβ€β€Œβ€Œβ€Œο»Ώβ€‹ο»Ώβ€Œβ€β€Œβ€Œβ€Œβ€ο»Ώβ€β€Œο»Ώβ€Œβ€‹β€Œβ€β€‹β€Œβ€Œο»Ώβ€Œβ€‹β€Œβ€β€β€Œβ€Œβ€ο»Ώο»Ώβ€Œβ€ο»Ώβ€β€‹ο»Ώβ€ο»Ώβ€Œβ€β€β€Œβ€Œβ€β€Œβ€‹β€‹ο»Ώο»Ώβ€Œβ€Œβ€β€Œο»Ώβ€Œο»Ώβ€‹β€‹β€Œβ€β€ο»Ώβ€Œβ€Œβ€Œβ€β€Œβ€β€‹β€Œβ€Œο»Ώβ€Œβ€‹β€Œο»Ώβ€Œβ€Œβ€Œβ€β€Œβ€β€‹ο»Ώβ€Œβ€β€Œβ€Œβ€Œβ€Œβ€Œβ€ο»Ώβ€Œβ€Œβ€Œβ€‹β€Œβ€Œο»Ώβ€Œβ€β€Œο»Ώβ€Œβ€Œβ€Œβ€‹ο»Ώο»Ώβ€Œβ€ο»Ώβ€‹β€Œβ€β€Œβ€β€Œο»Ώβ€β€β€‹ο»Ώβ€Œβ€‹β€Œβ€ο»Ώβ€β€Œβ€‹β€Œο»Ώβ€Œβ€‹ο»Ώο»Ώβ€‹ο»Ώβ€ο»Ώβ€Œο»Ώβ€Œβ€‹β€Œο»Ώβ€β€Œβ€Œο»Ώβ€‹β€‹β€Œβ€β€Œβ€Œβ€‹ο»Ώο»Ώβ€Œβ€Œβ€β€‹β€β€Œβ€ο»Ώβ€‹β€Œβ€ο»Ώο»Ώβ€Œβ€β€Œο»Ώβ€‹ο»Ώβ€ο»Ώβ€Œο»Ώβ€‹β€‹β€Œβ€β€‹β€Œβ€Œο»Ώβ€Œβ€‹β€Œβ€β€β€‹β€‹ο»Ώο»Ώβ€Œβ€Œο»Ώβ€‹β€‹β€Œβ€β€‹β€Œβ€Œβ€β€Œο»Ώβ€Œβ€β€Œβ€Œβ€Œβ€‹β€‹β€β€Œο»Ώβ€Œβ€Œβ€Œβ€β€β€Œβ€Œβ€ο»Ώβ€‹β€Œβ€β€Œβ€‹β€Œβ€β€Œβ€Œβ€Œο»Ώβ€‹β€β€‹β€β€Œβ€Œβ€‹ο»Ώβ€Œβ€Œβ€Œβ€‹β€‹β€β€Œβ€Œο»Ώο»Ώβ€Œβ€β€ο»Ώβ€Œβ€β€Œβ€Œβ€Œο»Ώβ€β€Œβ€‹β€β€Œβ€Œβ€‹ο»Ώβ€‹ο»Ώβ€Œβ€‹β€Œβ€‹β€‹β€β€Œβ€Œβ€‹ο»Ώβ€‹ο»Ώβ€Œβ€‹β€Œβ€‹β€‹β€β€Œβ€Œβ€‹ο»Ώβ€‹β€β€‹ο»Ώβ€‹β€β€Œβ€‹β€β€β€‹ο»Ώβ€‹β€‹β€‹ο»Ώβ€Œο»Ώβ€Œο»Ώβ€β€β€‹β€ο»Ώβ€Œβ€Œβ€β€β€Œβ€Œβ€Œβ€‹β€β€Œβ€β€‹β€β€Œβ€ο»Ώβ€Œβ€Œβ€β€β€Œβ€Œβ€Œβ€‹β€‹β€Œβ€Œβ€Œβ€‹β€‹β€β€Œβ€Œβ€‹ο»Ώβ€‹β€β€‹ο»Ώβ€‹β€β€‹β€β€Œβ€Œβ€‹ο»Ώβ€Œβ€Œβ€Œβ€‹β€Œβ€‹β€‹β€ο»Ώβ€β€Œο»Ώβ€‹β€β€Œβ€β€β€Œβ€Œβ€β€‹ο»Ώβ€Œβ€β€β€‹β€Œβ€Œβ€Œβ€‹β€Œβ€β€Œβ€Œβ€Œο»Ώβ€β€‹β€Œο»Ώβ€Œβ€‹β€‹β€β€Œβ€Œβ€‹ο»Ώβ€Œβ€Œβ€Œβ€‹β€‹β€β€Œβ€Œο»Ώο»Ώβ€Œβ€β€ο»Ώβ€Œβ€β€Œβ€Œβ€Œο»Ώβ€β€Œβ€‹β€β€Œβ€Œβ€‹ο»Ώβ€‹ο»Ώβ€Œβ€‹β€Œβ€‹β€‹β€β€Œβ€Œβ€‹ο»Ώβ€‹ο»Ώβ€Œβ€‹β€Œβ€‹β€‹β€β€Œβ€Œβ€‹ο»Ώβ€‹β€β€‹ο»Ώβ€‹β€β€Œο»Ώβ€Œβ€β€‹β€ο»Ώβ€Œβ€Œβ€Œβ€Œβ€β€Œβ€‹β€Œβ€β€Œβ€‹β€Œο»Ώβ€‹ο»Ώβ€Œο»Ώβ€‹ο»Ώβ€Œο»Ώβ€Œβ€‹β€β€Œβ€Œο»Ώβ€β€Œβ€Œβ€β€Œο»Ώβ€Œβ€‹β€‹β€β€Œο»Ώβ€Œο»Ώβ€‹β€β€Œβ€Œβ€‹ο»Ώβ€‹β€β€‹ο»Ώβ€‹β€β€‹β€β€Œβ€Œβ€‹ο»Ώβ€Œβ€Œβ€Œβ€‹β€Œβ€‹β€‹β€ο»Ώβ€β€Œβ€β€‹ο»Ώβ€Œβ€β€β€‹β€Œβ€β€β€Œβ€Œβ€ο»Ώβ€‹β€Œβ€β€Œβ€‹β€Œο»Ώβ€‹β€β€Œβ€β€Œβ€Œβ€Œβ€ο»Ώβ€β€‹β€β€Œβ€Œβ€‹ο»Ώβ€Œβ€Œβ€Œβ€‹β€‹β€β€Œβ€Œο»Ώο»Ώβ€Œβ€β€ο»Ώβ€Œβ€β€Œβ€Œβ€Œο»Ώβ€β€Œβ€‹β€β€Œβ€Œβ€‹ο»Ώβ€‹ο»Ώβ€Œβ€‹β€Œβ€‹β€‹β€β€Œβ€Œβ€‹ο»Ώβ€‹ο»Ώβ€Œβ€‹β€Œβ€‹β€‹β€β€Œβ€Œβ€‹ο»Ώβ€‹β€β€‹ο»Ώβ€‹β€β€‹ο»Ώβ€Œβ€β€Œο»Ώβ€‹β€β€Œβ€β€Œβ€Œβ€Œβ€‹β€β€Œβ€Œβ€‹ο»Ώβ€Œβ€Œβ€Œβ€‹β€‹β€Œβ€Œβ€Œβ€β€‹β€ο»Ώβ€Œβ€Œο»Ώβ€Œο»Ώβ€Œβ€β€‹ο»Ώβ€Œβ€Œβ€Œβ€β€Œβ€β€Œβ€Œβ€‹β€β€Œβ€Œβ€‹ο»Ώβ€‹β€β€‹ο»Ώβ€‹β€β€‹β€β€Œβ€Œβ€‹ο»Ώβ€Œβ€Œβ€Œβ€‹β€Œβ€‹β€‹β€ο»Ώβ€β€Œο»Ώβ€Œβ€‹β€Œβ€β€Œβ€Œβ€Œο»Ώβ€β€‹β€Œο»Ώβ€Œβ€‹β€‹ο»Ώο»Ώο»Ώβ€Œβ€β€‹β€β€Œβ€β€‹β€Œβ€Œο»Ώβ€‹ο»Ώβ€Œβ€β€Œβ€Œβ€Œβ€Œβ€Œβ€Œβ€Œο»Ώβ€‹β€β€Œβ€ο»Ώβ€‹β€‹ο»Ώο»Ώβ€Œβ€Œβ€β€β€‹β€Œο»Ώβ€Œβ€‹β€Œο»Ώβ€Œβ€‹β€Œο»Ώβ€‹β€‹β€Œο»Ώβ€‹ο»Ώβ€‹β€β€Œβ€Œβ€‹ο»Ώβ€‹ο»Ώβ€Œβ€‹β€‹β€Œβ€‹β€β€Œβ€Œβ€‹ο»Ώβ€‹β€β€Œβ€‹β€Œβ€β€‹β€β€Œβ€Œβ€‹ο»Ώβ€‹β€β€Œβ€‹β€Œβ€β€Œβ€β€β€Œβ€Œβ€ο»Ώβ€β€Œο»Ώβ€Œβ€‹β€Œβ€β€Œβ€Œβ€Œβ€ο»Ώβ€‹β€‹ο»Ώβ€Œβ€‹β€‹ο»Ώβ€Œο»Ώβ€‹ο»Ώβ€‹β€Œβ€‹β€ο»Ώβ€β€Œο»Ώβ€‹ο»Ώβ€Œβ€β€‹β€Œβ€Œβ€ο»Ώβ€β€Œβ€β€β€Œβ€Œο»Ώβ€Œβ€‹β€Œο»Ώβ€β€Œβ€‹β€ο»Ώβ€β€Œο»Ώβ€‹ο»Ώβ€Œο»Ώβ€Œβ€‹β€Œο»Ώβ€Œβ€Œβ€Œβ€β€Œβ€‹β€Œβ€β€β€Œβ€Œβ€ο»Ώο»Ώβ€‹β€β€Œβ€β€Œβ€β€β€Œβ€Œβ€β€Œβ€‹β€‹ο»Ώο»Ώβ€Œβ€Œβ€β€Œο»Ώβ€Œο»Ώβ€‹β€‹β€Œβ€β€ο»Ώβ€Œβ€Œβ€Œβ€β€Œβ€β€‹β€Œβ€Œο»Ώβ€Œβ€‹β€Œο»Ώβ€Œβ€Œβ€Œβ€β€Œβ€β€‹ο»Ώβ€Œβ€β€Œβ€Œβ€Œβ€Œβ€Œβ€ο»Ώβ€Œβ€Œβ€Œβ€‹β€Œβ€Œο»Ώβ€Œβ€β€Œο»Ώβ€Œβ€Œβ€Œβ€‹ο»Ώο»Ώβ€Œβ€ο»Ώβ€‹β€Œβ€β€Œβ€β€Œο»Ώβ€β€β€‹ο»Ώβ€Œβ€‹β€Œβ€ο»Ώβ€β€Œβ€‹β€Œο»Ώβ€Œβ€‹ο»Ώο»Ώβ€‹β€β€Œβ€β€Œο»Ώβ€Œβ€‹β€Œο»Ώβ€β€Œβ€Œο»Ώβ€‹β€‹β€Œβ€β€Œβ€Œβ€‹ο»Ώο»Ώβ€Œβ€Œβ€β€‹β€β€Œβ€ο»Ώβ€‹β€Œβ€ο»Ώο»Ώβ€Œβ€β€Œο»Ώβ€‹β€β€Œβ€β€Œο»Ώβ€‹β€‹β€Œβ€β€‹β€Œβ€Œο»Ώβ€Œβ€‹β€Œβ€β€β€‹β€‹ο»Ώο»Ώβ€Œβ€Œο»Ώβ€‹β€‹β€Œβ€β€‹β€Œβ€Œβ€β€Œο»Ώβ€Œβ€β€Œβ€Œβ€Œβ€‹β€‹β€β€Œο»Ώβ€Œβ€Œβ€Œβ€β€β€Œβ€Œβ€ο»Ώβ€‹β€Œβ€β€Œβ€‹β€Œβ€β€Œβ€Œβ€Œο»Ώβ€‹β€β€‹β€β€Œβ€Œβ€‹ο»Ώβ€Œβ€Œβ€Œβ€‹β€‹β€β€Œβ€Œο»Ώο»Ώβ€Œβ€β€ο»Ώβ€Œβ€β€Œβ€Œβ€Œο»Ώβ€β€Œβ€‹β€β€Œβ€Œβ€‹ο»Ώβ€‹ο»Ώβ€Œβ€‹β€Œβ€‹β€‹β€β€Œβ€Œβ€‹ο»Ώβ€‹ο»Ώβ€Œβ€‹β€Œβ€‹β€‹β€β€Œβ€Œβ€‹ο»Ώβ€‹β€β€‹ο»Ώβ€‹β€β€Œβ€‹β€β€β€‹ο»Ώβ€‹β€‹β€‹ο»Ώβ€Œο»Ώβ€Œο»Ώβ€β€β€‹β€ο»Ώβ€Œβ€Œβ€β€β€Œβ€Œβ€Œβ€‹β€β€Œβ€β€‹β€β€Œβ€ο»Ώβ€Œβ€Œβ€β€β€Œβ€Œβ€Œβ€‹β€‹β€Œβ€Œβ€Œβ€‹β€‹β€β€Œβ€Œβ€‹ο»Ώβ€‹β€β€‹ο»Ώβ€‹β€β€‹β€β€Œβ€Œβ€‹ο»Ώβ€Œβ€Œβ€Œβ€‹β€Œβ€‹β€‹β€ο»Ώβ€β€Œο»Ώβ€‹β€β€Œβ€β€β€Œβ€Œβ€β€‹ο»Ώβ€Œβ€β€β€‹β€Œβ€Œβ€Œβ€‹β€Œβ€β€Œβ€Œβ€Œο»Ώβ€β€‹β€Œο»Ώβ€Œβ€‹β€‹β€β€Œβ€Œβ€‹ο»Ώβ€Œβ€Œβ€Œβ€‹β€‹β€β€Œβ€Œο»Ώο»Ώβ€Œβ€β€ο»Ώβ€Œβ€β€Œβ€Œβ€Œο»Ώβ€β€Œβ€‹β€β€Œβ€Œβ€‹ο»Ώβ€‹ο»Ώβ€Œβ€‹β€Œβ€‹β€‹β€β€Œβ€Œβ€‹ο»Ώβ€‹ο»Ώβ€Œβ€‹β€Œβ€‹β€‹β€β€Œβ€Œβ€‹ο»Ώβ€‹β€β€‹ο»Ώβ€‹β€β€Œο»Ώβ€Œβ€β€‹β€ο»Ώβ€Œβ€Œβ€Œβ€Œβ€β€Œβ€‹β€Œβ€β€Œβ€‹β€Œο»Ώβ€‹ο»Ώβ€Œο»Ώβ€‹ο»Ώβ€Œο»Ώβ€Œβ€‹β€β€Œβ€Œο»Ώβ€β€Œβ€Œβ€β€Œο»Ώβ€Œβ€‹β€‹β€β€Œο»Ώβ€Œο»Ώβ€‹β€β€Œβ€Œβ€‹ο»Ώβ€‹β€β€‹ο»Ώβ€‹β€β€‹β€β€Œβ€Œβ€‹ο»Ώβ€Œβ€Œβ€Œβ€‹β€Œβ€‹β€‹β€ο»Ώβ€β€Œβ€β€‹ο»Ώβ€Œβ€β€β€‹β€Œβ€β€β€Œβ€Œβ€ο»Ώβ€‹β€Œβ€β€Œβ€‹β€Œο»Ώβ€‹β€β€Œβ€β€Œβ€Œβ€Œβ€ο»Ώβ€β€‹β€β€Œβ€Œβ€‹ο»Ώβ€Œβ€Œβ€Œβ€‹β€‹β€β€Œβ€Œο»Ώο»Ώβ€Œβ€β€ο»Ώβ€Œβ€β€Œβ€Œβ€Œο»Ώβ€β€Œβ€‹β€β€Œβ€Œβ€‹ο»Ώβ€‹ο»Ώβ€Œβ€‹β€Œβ€‹β€‹β€β€Œβ€Œβ€‹ο»Ώβ€‹ο»Ώβ€Œβ€‹β€Œβ€‹β€‹β€β€Œβ€Œβ€‹ο»Ώβ€‹β€β€‹ο»Ώβ€‹β€β€‹ο»Ώβ€Œβ€β€Œο»Ώβ€‹β€β€Œβ€β€Œβ€Œβ€Œβ€‹β€β€Œβ€Œβ€‹ο»Ώβ€Œβ€Œβ€Œβ€‹β€‹β€Œβ€Œβ€Œβ€β€‹β€ο»Ώβ€Œβ€Œο»Ώβ€Œο»Ώβ€Œβ€β€‹ο»Ώβ€Œβ€Œβ€Œβ€β€Œβ€β€Œβ€Œβ€‹β€β€Œβ€Œβ€‹ο»Ώβ€‹β€β€‹ο»Ώβ€‹β€β€‹β€β€Œβ€Œβ€‹ο»Ώβ€Œβ€Œβ€Œβ€‹β€Œβ€‹β€‹β€ο»Ώβ€β€Œο»Ώβ€Œβ€‹β€Œβ€β€Œβ€Œβ€Œο»Ώβ€β€‹β€Œο»Ώβ€Œβ€‹β€‹β€β€Œβ€β€Œο»Ώβ€‹β€‹β€Œβ€β€Œβ€Œβ€Œο»Ώβ€‹β€β€Œο»Ώβ€‹ο»Ώβ€Œο»Ώβ€‹β€‹β€Œβ€β€Œβ€Œβ€Œβ€β€‹ο»Ώβ€Œο»Ώβ€Œβ€‹β€Œβ€β€β€Œβ€Œο»Ώβ€Œβ€β€Œβ€β€Œβ€Œβ€‹ο»Ώο»Ώβ€Œβ€Œο»Ώβ€‹β€‹β€Œο»Ώβ€Œβ€Œβ€Œβ€β€‹β€β€Œβ€ο»Ώβ€‹β€Œβ€β€β€Œβ€Œο»Ώβ€‹ο»Ώβ€Œβ€β€β€‹β€Œβ€β€Œβ€Œβ€Œβ€β€Œβ€‹β€‹β€β€‹β€β€Œο»Ώο»Ώβ€Œ

[Image: Image for post]β€‹β€‹β€‹β€‹β€Œο»Ώβ€ο»Ώβ€‹β€β€‹β€β€Œβ€ο»Ώο»Ώβ€Œο»Ώβ€‹β€β€Œβ€β€β€Œβ€Œβ€β€Œο»Ώβ€Œβ€β€β€Œβ€Œβ€ο»Ώβ€β€‹β€β€‹β€β€‹ο»Ώβ€β€β€‹β€β€‹β€β€Œο»Ώβ€‹ο»Ώβ€Œβ€β€‹β€Œβ€Œβ€ο»Ώβ€β€Œβ€β€β€Œβ€Œο»Ώβ€Œβ€‹β€Œο»Ώβ€β€Œβ€‹β€ο»Ώβ€β€Œβ€β€β€Œβ€Œβ€ο»Ώο»Ώβ€‹β€β€‹β€β€‹β€ο»Ώβ€‹β€‹β€β€‹β€β€Œβ€β€β€‹β€Œο»Ώβ€‹β€β€Œβ€β€Œβ€Œβ€Œβ€β€Œβ€β€‹β€β€‹β€β€‹ο»Ώβ€β€β€‹β€β€‹β€β€Œβ€β€β€‹β€Œο»Ώβ€Œβ€‹β€Œο»Ώβ€Œβ€‹β€Œο»Ώβ€‹β€‹β€Œο»Ώβ€‹ο»Ώβ€‹ο»Ώβ€β€β€‹β€ο»Ώο»Ώβ€‹β€ο»Ώο»Ώβ€Œβ€β€β€Œβ€Œβ€ο»Ώβ€β€Œο»Ώβ€Œβ€‹β€Œβ€β€Œβ€Œβ€Œβ€ο»Ώβ€‹β€‹ο»Ώβ€Œβ€‹β€‹ο»Ώβ€Œο»Ώβ€‹ο»Ώβ€‹β€Œβ€‹β€ο»Ώβ€β€Œο»Ώβ€‹ο»Ώβ€Œβ€β€‹β€Œβ€Œβ€ο»Ώβ€β€Œβ€β€β€Œβ€Œο»Ώβ€Œβ€‹β€Œο»Ώβ€β€Œβ€‹β€ο»Ώβ€β€Œο»Ώβ€‹ο»Ώβ€Œο»Ώβ€Œβ€‹β€Œο»Ώβ€Œβ€Œβ€Œβ€β€Œβ€‹β€Œβ€β€β€Œβ€Œβ€ο»Ώο»Ώβ€‹β€ο»Ώο»Ώβ€Œβ€β€β€Œβ€Œβ€ο»Ώβ€β€Œο»Ώβ€Œβ€‹β€Œβ€β€Œβ€Œβ€Œβ€ο»Ώβ€β€Œο»Ώβ€Œβ€‹β€‹β€ο»Ώο»Ώβ€Œβ€β€Œβ€Œβ€Œβ€β€Œβ€‹β€Œβ€β€β€Œβ€Œο»Ώβ€Œβ€‹β€‹β€ο»Ώο»Ώβ€Œβ€ο»Ώβ€Œβ€Œβ€ο»Ώο»Ώβ€Œβ€β€Œβ€‹β€Œβ€β€Œβ€Œβ€‹ο»Ώο»Ώβ€Œβ€Œο»Ώβ€‹β€‹β€Œο»Ώβ€‹β€β€Œβ€β€Œβ€Œβ€Œο»Ώβ€‹ο»Ώβ€Œβ€β€Œβ€Œβ€Œβ€ο»Ώβ€β€Œο»Ώβ€Œβ€‹β€Œβ€β€‹β€Œβ€Œο»Ώβ€Œβ€‹β€Œβ€β€β€Œβ€Œβ€ο»Ώο»Ώβ€Œβ€ο»Ώβ€β€‹ο»Ώβ€ο»Ώβ€Œβ€β€β€Œβ€Œβ€β€Œβ€‹β€‹ο»Ώο»Ώβ€Œβ€Œβ€β€Œο»Ώβ€Œο»Ώβ€‹β€‹β€Œβ€β€ο»Ώβ€Œβ€Œβ€Œβ€β€Œβ€β€‹β€Œβ€Œο»Ώβ€Œβ€‹β€Œο»Ώβ€Œβ€Œβ€Œβ€β€Œβ€β€‹ο»Ώβ€Œβ€β€Œβ€Œβ€Œβ€Œβ€Œβ€ο»Ώβ€Œβ€Œβ€Œβ€‹β€Œβ€Œο»Ώβ€Œβ€β€Œο»Ώβ€Œβ€Œβ€Œβ€‹ο»Ώο»Ώβ€Œβ€ο»Ώβ€‹β€Œβ€β€Œβ€β€Œο»Ώβ€β€β€‹ο»Ώβ€Œβ€‹β€Œβ€ο»Ώβ€β€Œβ€‹β€Œο»Ώβ€Œβ€‹ο»Ώο»Ώβ€‹ο»Ώβ€ο»Ώβ€Œο»Ώβ€Œβ€‹β€Œο»Ώβ€β€Œβ€Œο»Ώβ€‹β€‹β€Œβ€β€Œβ€Œβ€‹ο»Ώο»Ώβ€Œβ€Œβ€β€‹β€β€Œβ€ο»Ώβ€‹β€Œβ€ο»Ώο»Ώβ€Œβ€β€Œο»Ώβ€‹ο»Ώβ€ο»Ώβ€Œο»Ώβ€‹β€‹β€Œβ€β€‹β€Œβ€Œο»Ώβ€Œβ€‹β€Œβ€β€β€‹β€‹ο»Ώο»Ώβ€Œβ€Œο»Ώβ€‹β€‹β€Œβ€β€‹β€Œβ€Œβ€β€Œο»Ώβ€Œβ€β€Œβ€Œβ€Œβ€‹β€‹β€β€Œο»Ώβ€Œβ€Œβ€Œβ€β€β€Œβ€Œβ€ο»Ώβ€‹β€Œβ€β€Œβ€‹β€Œβ€β€Œβ€Œβ€Œο»Ώβ€‹β€β€‹β€β€Œβ€Œβ€‹ο»Ώβ€Œβ€Œβ€Œβ€‹β€‹β€β€Œβ€Œο»Ώο»Ώβ€Œβ€β€ο»Ώβ€Œβ€β€Œβ€Œβ€Œο»Ώβ€β€Œβ€‹β€β€Œβ€Œβ€‹ο»Ώβ€‹ο»Ώβ€Œβ€‹β€Œβ€‹β€‹β€β€Œβ€Œβ€‹ο»Ώβ€‹ο»Ώβ€Œβ€‹β€Œβ€‹β€‹β€β€Œβ€Œβ€‹ο»Ώβ€‹β€β€‹ο»Ώβ€‹β€β€Œβ€‹β€β€β€‹ο»Ώβ€‹β€‹β€‹ο»Ώβ€Œο»Ώβ€Œο»Ώβ€β€β€‹β€ο»Ώβ€Œβ€Œβ€β€β€Œβ€Œβ€Œβ€‹β€β€Œβ€β€‹β€β€Œβ€ο»Ώβ€Œβ€Œβ€β€β€Œβ€Œβ€Œβ€‹β€‹β€Œβ€Œβ€Œβ€‹β€‹β€β€Œβ€Œβ€‹ο»Ώβ€‹β€β€‹ο»Ώβ€‹β€β€‹β€β€Œβ€Œβ€‹ο»Ώβ€Œβ€Œβ€Œβ€‹β€Œβ€‹β€‹β€ο»Ώβ€β€Œο»Ώβ€‹β€β€Œβ€β€β€Œβ€Œβ€β€‹ο»Ώβ€Œβ€β€β€‹β€Œβ€Œβ€Œβ€‹β€Œβ€β€Œβ€Œβ€Œο»Ώβ€β€‹β€Œο»Ώβ€Œβ€‹β€‹β€β€Œβ€Œβ€‹ο»Ώβ€Œβ€Œβ€Œβ€‹β€‹β€β€Œβ€Œο»Ώο»Ώβ€Œβ€β€ο»Ώβ€Œβ€β€Œβ€Œβ€Œο»Ώβ€β€Œβ€‹β€β€Œβ€Œβ€‹ο»Ώβ€‹ο»Ώβ€Œβ€‹β€Œβ€‹β€‹β€β€Œβ€Œβ€‹ο»Ώβ€‹ο»Ώβ€Œβ€‹β€Œβ€‹β€‹β€β€Œβ€Œβ€‹ο»Ώβ€‹β€β€‹ο»Ώβ€‹β€β€‹ο»Ώβ€‹β€Œβ€Œβ€Œβ€β€Œβ€Œο»Ώβ€β€β€Œβ€Œβ€Œβ€β€Œο»Ώβ€‹ο»Ώβ€Œβ€‹β€Œο»Ώβ€Œβ€‹β€ο»Ώβ€Œβ€β€Œβ€‹β€‹ο»Ώβ€‹β€β€Œβ€β€ο»Ώβ€Œβ€β€Œβ€‹β€Œβ€Œβ€Œβ€‹β€‹β€β€Œβ€Œβ€‹ο»Ώβ€‹β€β€‹ο»Ώβ€‹β€β€‹β€β€Œβ€Œβ€‹ο»Ώβ€Œβ€Œβ€Œβ€‹β€Œβ€‹β€‹β€ο»Ώβ€β€Œβ€β€‹ο»Ώβ€Œβ€β€β€‹β€Œβ€β€β€Œβ€Œβ€ο»Ώβ€‹β€Œβ€β€Œβ€‹β€Œο»Ώβ€‹β€β€Œβ€β€Œβ€Œβ€Œβ€ο»Ώβ€β€‹β€β€Œβ€Œβ€‹ο»Ώβ€Œβ€Œβ€Œβ€‹β€‹β€β€Œβ€Œο»Ώο»Ώβ€Œβ€β€ο»Ώβ€Œβ€β€Œβ€Œβ€Œο»Ώβ€β€Œβ€‹β€β€Œβ€Œβ€‹ο»Ώβ€‹ο»Ώβ€Œβ€‹β€Œβ€‹β€‹β€β€Œβ€Œβ€‹ο»Ώβ€‹ο»Ώβ€Œβ€‹β€Œβ€‹β€‹β€β€Œβ€Œβ€‹ο»Ώβ€‹β€β€‹ο»Ώβ€‹β€β€Œβ€‹β€ο»Ώβ€Œβ€‹β€‹β€β€‹ο»Ώβ€Œο»Ώβ€Œβ€Œβ€Œβ€‹β€Œβ€β€Œβ€β€Œβ€‹β€Œο»Ώβ€Œβ€ο»Ώο»Ώβ€Œβ€β€ο»Ώβ€Œβ€‹β€Œβ€Œβ€‹ο»Ώβ€‹β€‹β€Œβ€β€β€β€Œβ€ο»Ώβ€Œβ€‹β€β€Œβ€Œβ€‹ο»Ώβ€‹β€β€‹ο»Ώβ€‹β€β€‹β€β€Œβ€Œβ€‹ο»Ώβ€Œβ€Œβ€Œβ€‹β€Œβ€‹β€‹β€ο»Ώβ€β€Œο»Ώβ€Œβ€‹β€Œβ€β€Œβ€Œβ€Œο»Ώβ€β€‹β€Œο»Ώβ€Œβ€‹β€‹ο»Ώο»Ώο»Ώβ€Œβ€β€‹β€β€Œβ€β€‹β€Œβ€Œο»Ώβ€‹ο»Ώβ€Œβ€β€Œβ€Œβ€Œβ€Œβ€Œβ€Œβ€Œο»Ώβ€‹β€β€Œβ€ο»Ώβ€‹β€‹ο»Ώο»Ώβ€Œβ€Œβ€β€β€‹β€Œο»Ώβ€Œβ€‹β€Œο»Ώβ€Œβ€‹β€Œο»Ώβ€‹β€‹β€Œο»Ώβ€‹ο»Ώβ€‹β€β€Œβ€Œβ€‹ο»Ώβ€‹ο»Ώβ€Œβ€‹β€‹β€Œβ€‹β€β€Œβ€Œβ€‹ο»Ώβ€‹β€β€Œβ€‹β€Œβ€β€‹β€β€Œβ€Œβ€‹ο»Ώβ€‹β€β€Œβ€‹β€Œβ€β€Œβ€β€β€Œβ€Œβ€ο»Ώβ€β€Œο»Ώβ€Œβ€‹β€Œβ€β€Œβ€Œβ€Œβ€ο»Ώβ€‹β€‹ο»Ώβ€Œβ€‹β€‹ο»Ώβ€Œο»Ώβ€‹ο»Ώβ€‹β€Œβ€‹β€ο»Ώβ€β€Œο»Ώβ€‹ο»Ώβ€Œβ€β€‹β€Œβ€Œβ€ο»Ώβ€β€Œβ€β€β€Œβ€Œο»Ώβ€Œβ€‹β€Œο»Ώβ€β€Œβ€‹β€ο»Ώβ€β€Œο»Ώβ€‹ο»Ώβ€Œο»Ώβ€Œβ€‹β€Œο»Ώβ€Œβ€Œβ€Œβ€β€Œβ€‹β€Œβ€β€β€Œβ€Œβ€ο»Ώο»Ώβ€‹β€β€Œβ€β€Œβ€β€β€Œβ€Œβ€β€Œβ€‹β€‹ο»Ώο»Ώβ€Œβ€Œβ€β€Œο»Ώβ€Œο»Ώβ€‹β€‹β€Œβ€β€ο»Ώβ€Œβ€Œβ€Œβ€β€Œβ€β€‹β€Œβ€Œο»Ώβ€Œβ€‹β€Œο»Ώβ€Œβ€Œβ€Œβ€β€Œβ€β€‹ο»Ώβ€Œβ€β€Œβ€Œβ€Œβ€Œβ€Œβ€ο»Ώβ€Œβ€Œβ€Œβ€‹β€Œβ€Œο»Ώβ€Œβ€β€Œο»Ώβ€Œβ€Œβ€Œβ€‹ο»Ώο»Ώβ€Œβ€ο»Ώβ€‹β€Œβ€β€Œβ€β€Œο»Ώβ€β€β€‹ο»Ώβ€Œβ€‹β€Œβ€ο»Ώβ€β€Œβ€‹β€Œο»Ώβ€Œβ€‹ο»Ώο»Ώβ€‹β€β€Œβ€β€Œο»Ώβ€Œβ€‹β€Œο»Ώβ€β€Œβ€Œο»Ώβ€‹β€‹β€Œβ€β€Œβ€Œβ€‹ο»Ώο»Ώβ€Œβ€Œβ€β€‹β€β€Œβ€ο»Ώβ€‹β€Œβ€ο»Ώο»Ώβ€Œβ€β€Œο»Ώβ€‹β€β€Œβ€β€Œο»Ώβ€‹β€‹β€Œβ€β€‹β€Œβ€Œο»Ώβ€Œβ€‹β€Œβ€β€β€‹β€‹ο»Ώο»Ώβ€Œβ€Œο»Ώβ€‹β€‹β€Œβ€β€‹β€Œβ€Œβ€β€Œο»Ώβ€Œβ€β€Œβ€Œβ€Œβ€‹β€‹β€β€Œο»Ώβ€Œβ€Œβ€Œβ€β€β€Œβ€Œβ€ο»Ώβ€‹β€Œβ€β€Œβ€‹β€Œβ€β€Œβ€Œβ€Œο»Ώβ€‹β€β€‹β€β€Œβ€Œβ€‹ο»Ώβ€Œβ€Œβ€Œβ€‹β€‹β€β€Œβ€Œο»Ώο»Ώβ€Œβ€β€ο»Ώβ€Œβ€β€Œβ€Œβ€Œο»Ώβ€β€Œβ€‹β€β€Œβ€Œβ€‹ο»Ώβ€‹ο»Ώβ€Œβ€‹β€Œβ€‹β€‹β€β€Œβ€Œβ€‹ο»Ώβ€‹ο»Ώβ€Œβ€‹β€Œβ€‹β€‹β€β€Œβ€Œβ€‹ο»Ώβ€‹β€β€‹ο»Ώβ€‹β€β€Œβ€‹β€β€β€‹ο»Ώβ€‹β€‹β€‹ο»Ώβ€Œο»Ώβ€Œο»Ώβ€β€β€‹β€ο»Ώβ€Œβ€Œβ€β€β€Œβ€Œβ€Œβ€‹β€β€Œβ€β€‹β€β€Œβ€ο»Ώβ€Œβ€Œβ€β€β€Œβ€Œβ€Œβ€‹β€‹β€Œβ€Œβ€Œβ€‹β€‹β€β€Œβ€Œβ€‹ο»Ώβ€‹β€β€‹ο»Ώβ€‹β€β€‹β€β€Œβ€Œβ€‹ο»Ώβ€Œβ€Œβ€Œβ€‹β€Œβ€‹β€‹β€ο»Ώβ€β€Œο»Ώβ€‹β€β€Œβ€β€β€Œβ€Œβ€β€‹ο»Ώβ€Œβ€β€β€‹β€Œβ€Œβ€Œβ€‹β€Œβ€β€Œβ€Œβ€Œο»Ώβ€β€‹β€Œο»Ώβ€Œβ€‹β€‹β€β€Œβ€Œβ€‹ο»Ώβ€Œβ€Œβ€Œβ€‹β€‹β€β€Œβ€Œο»Ώο»Ώβ€Œβ€β€ο»Ώβ€Œβ€β€Œβ€Œβ€Œο»Ώβ€β€Œβ€‹β€β€Œβ€Œβ€‹ο»Ώβ€‹ο»Ώβ€Œβ€‹β€Œβ€‹β€‹β€β€Œβ€Œβ€‹ο»Ώβ€‹ο»Ώβ€Œβ€‹β€Œβ€‹β€‹β€β€Œβ€Œβ€‹ο»Ώβ€‹β€β€‹ο»Ώβ€‹β€β€‹ο»Ώβ€‹β€Œβ€Œβ€Œβ€β€Œβ€Œο»Ώβ€β€β€Œβ€Œβ€Œβ€β€Œο»Ώβ€‹ο»Ώβ€Œβ€‹β€Œο»Ώβ€Œβ€‹β€ο»Ώβ€Œβ€β€Œβ€‹β€‹ο»Ώβ€‹β€β€Œβ€β€ο»Ώβ€Œβ€β€Œβ€‹β€Œβ€Œβ€Œβ€‹β€‹β€β€Œβ€Œβ€‹ο»Ώβ€‹β€β€‹ο»Ώβ€‹β€β€‹β€β€Œβ€Œβ€‹ο»Ώβ€Œβ€Œβ€Œβ€‹β€Œβ€‹β€‹β€ο»Ώβ€β€Œβ€β€‹ο»Ώβ€Œβ€β€β€‹β€Œβ€β€β€Œβ€Œβ€ο»Ώβ€‹β€Œβ€β€Œβ€‹β€Œο»Ώβ€‹β€β€Œβ€β€Œβ€Œβ€Œβ€ο»Ώβ€β€‹β€β€Œβ€Œβ€‹ο»Ώβ€Œβ€Œβ€Œβ€‹β€‹β€β€Œβ€Œο»Ώο»Ώβ€Œβ€β€ο»Ώβ€Œβ€β€Œβ€Œβ€Œο»Ώβ€β€Œβ€‹β€β€Œβ€Œβ€‹ο»Ώβ€‹ο»Ώβ€Œβ€‹β€Œβ€‹β€‹β€β€Œβ€Œβ€‹ο»Ώβ€‹ο»Ώβ€Œβ€‹β€Œβ€‹β€‹β€β€Œβ€Œβ€‹ο»Ώβ€‹β€β€‹ο»Ώβ€‹β€β€Œβ€‹β€ο»Ώβ€Œβ€‹β€‹β€β€‹ο»Ώβ€Œο»Ώβ€Œβ€Œβ€Œβ€‹β€Œβ€β€Œβ€β€Œβ€‹β€Œο»Ώβ€Œβ€ο»Ώο»Ώβ€Œβ€β€ο»Ώβ€Œβ€‹β€Œβ€Œβ€‹ο»Ώβ€‹β€‹β€Œβ€β€β€β€Œβ€ο»Ώβ€Œβ€‹β€β€Œβ€Œβ€‹ο»Ώβ€‹β€β€‹ο»Ώβ€‹β€β€‹β€β€Œβ€Œβ€‹ο»Ώβ€Œβ€Œβ€Œβ€‹β€Œβ€‹β€‹β€ο»Ώβ€β€Œο»Ώβ€Œβ€‹β€Œβ€β€Œβ€Œβ€Œο»Ώβ€β€‹β€Œο»Ώβ€Œβ€‹β€‹β€β€Œβ€β€Œο»Ώβ€‹β€‹β€Œβ€β€Œβ€Œβ€Œο»Ώβ€‹β€β€Œο»Ώβ€‹ο»Ώβ€Œο»Ώβ€‹β€‹β€Œβ€β€Œβ€Œβ€Œβ€β€‹ο»Ώβ€Œο»Ώβ€Œβ€‹β€Œβ€β€β€Œβ€Œο»Ώβ€Œβ€β€Œβ€β€Œβ€Œβ€‹ο»Ώο»Ώβ€Œβ€Œο»Ώβ€‹β€‹β€Œο»Ώβ€Œβ€Œβ€Œβ€β€‹β€β€Œβ€ο»Ώβ€‹β€Œβ€β€β€Œβ€Œο»Ώβ€‹ο»Ώβ€Œβ€β€β€‹β€Œβ€β€Œβ€Œβ€Œβ€β€Œβ€‹β€‹β€β€‹β€β€Œο»Ώο»Ώβ€Œ

This plaintext, base64 encoded blob can be extracted using strings or IDA with ease:β€‹β€‹β€‹β€‹β€Œο»Ώβ€ο»Ώβ€‹β€β€‹β€β€Œβ€ο»Ώο»Ώβ€Œο»Ώβ€‹β€β€Œβ€β€β€Œβ€Œβ€β€Œο»Ώβ€Œβ€β€β€Œβ€Œβ€ο»Ώβ€β€‹β€β€‹β€β€‹ο»Ώβ€β€β€‹β€β€‹β€β€Œο»Ώβ€‹ο»Ώβ€Œβ€β€‹β€Œβ€Œβ€ο»Ώβ€β€Œβ€β€β€Œβ€Œο»Ώβ€Œβ€‹β€Œο»Ώβ€β€Œβ€‹β€ο»Ώβ€β€Œβ€β€β€Œβ€Œβ€ο»Ώο»Ώβ€‹β€β€‹β€β€‹β€ο»Ώβ€‹β€‹β€β€‹β€β€Œβ€β€β€‹β€Œο»Ώβ€‹β€β€Œβ€β€Œβ€Œβ€Œβ€β€Œβ€β€‹β€β€‹β€β€‹ο»Ώβ€β€β€‹β€β€‹β€β€Œβ€β€β€‹β€Œο»Ώβ€Œβ€‹β€Œο»Ώβ€Œβ€‹β€Œο»Ώβ€‹β€‹β€Œο»Ώβ€‹ο»Ώβ€‹ο»Ώβ€β€β€‹β€ο»Ώο»Ώβ€‹β€ο»Ώο»Ώβ€Œβ€β€β€Œβ€Œβ€ο»Ώβ€β€Œο»Ώβ€Œβ€‹β€Œβ€β€Œβ€Œβ€Œβ€ο»Ώβ€‹β€‹ο»Ώβ€Œβ€‹β€‹ο»Ώβ€Œο»Ώβ€‹ο»Ώβ€‹β€Œβ€‹β€ο»Ώβ€β€Œο»Ώβ€‹ο»Ώβ€Œβ€β€‹β€Œβ€Œβ€ο»Ώβ€β€Œβ€β€β€Œβ€Œο»Ώβ€Œβ€‹β€Œο»Ώβ€β€Œβ€‹β€ο»Ώβ€β€Œο»Ώβ€‹ο»Ώβ€Œο»Ώβ€Œβ€‹β€Œο»Ώβ€Œβ€Œβ€Œβ€β€Œβ€‹β€Œβ€β€β€Œβ€Œβ€ο»Ώο»Ώβ€‹β€ο»Ώο»Ώβ€Œβ€β€β€Œβ€Œβ€ο»Ώβ€β€Œο»Ώβ€Œβ€‹β€Œβ€β€Œβ€Œβ€Œβ€ο»Ώβ€β€Œο»Ώβ€Œβ€‹β€‹β€ο»Ώο»Ώβ€Œβ€β€Œβ€Œβ€Œβ€β€Œβ€‹β€Œβ€β€β€Œβ€Œο»Ώβ€Œβ€‹β€‹β€ο»Ώο»Ώβ€Œβ€ο»Ώβ€Œβ€Œβ€ο»Ώο»Ώβ€Œβ€β€Œβ€‹β€Œβ€β€Œβ€Œβ€‹ο»Ώο»Ώβ€Œβ€Œο»Ώβ€‹β€‹β€Œο»Ώβ€‹β€β€Œβ€β€Œβ€Œβ€Œο»Ώβ€‹ο»Ώβ€Œβ€β€Œβ€Œβ€Œβ€ο»Ώβ€β€Œο»Ώβ€Œβ€‹β€Œβ€β€‹β€Œβ€Œο»Ώβ€Œβ€‹β€Œβ€β€β€Œβ€Œβ€ο»Ώο»Ώβ€Œβ€ο»Ώβ€β€‹ο»Ώβ€ο»Ώβ€Œβ€β€β€Œβ€Œβ€β€Œβ€‹β€‹ο»Ώο»Ώβ€Œβ€Œβ€β€Œο»Ώβ€Œο»Ώβ€‹β€‹β€Œβ€β€ο»Ώβ€Œβ€Œβ€Œβ€β€Œβ€β€‹β€Œβ€Œο»Ώβ€Œβ€‹β€Œο»Ώβ€Œβ€Œβ€Œβ€β€Œβ€β€‹ο»Ώβ€Œβ€β€Œβ€Œβ€Œβ€Œβ€Œβ€ο»Ώβ€Œβ€Œβ€Œβ€‹β€Œβ€Œο»Ώβ€Œβ€β€Œο»Ώβ€Œβ€Œβ€Œβ€‹ο»Ώο»Ώβ€Œβ€ο»Ώβ€‹β€Œβ€β€Œβ€β€Œο»Ώβ€β€β€‹ο»Ώβ€Œβ€‹β€Œβ€ο»Ώβ€β€Œβ€‹β€Œο»Ώβ€Œβ€‹ο»Ώο»Ώβ€‹ο»Ώβ€ο»Ώβ€Œο»Ώβ€Œβ€‹β€Œο»Ώβ€β€Œβ€Œο»Ώβ€‹β€‹β€Œβ€β€Œβ€Œβ€‹ο»Ώο»Ώβ€Œβ€Œβ€β€‹β€β€Œβ€ο»Ώβ€‹β€Œβ€ο»Ώο»Ώβ€Œβ€β€Œο»Ώβ€‹ο»Ώβ€ο»Ώβ€Œο»Ώβ€‹β€‹β€Œβ€β€‹β€Œβ€Œο»Ώβ€Œβ€‹β€Œβ€β€β€‹β€‹ο»Ώο»Ώβ€Œβ€Œο»Ώβ€‹β€‹β€Œβ€β€‹β€Œβ€Œβ€β€Œο»Ώβ€Œβ€β€Œβ€Œβ€Œβ€‹β€‹β€β€Œο»Ώβ€Œβ€Œβ€Œβ€β€β€Œβ€Œβ€ο»Ώβ€‹β€Œβ€β€Œβ€‹β€Œβ€β€Œβ€Œβ€Œο»Ώβ€‹β€β€‹β€β€Œβ€Œβ€‹ο»Ώβ€Œβ€Œβ€Œβ€‹β€‹β€β€Œβ€Œο»Ώο»Ώβ€Œβ€β€ο»Ώβ€Œβ€β€Œβ€Œβ€Œο»Ώβ€β€Œβ€‹β€β€Œβ€Œβ€‹ο»Ώβ€‹ο»Ώβ€Œβ€‹β€Œβ€‹β€‹β€β€Œβ€Œβ€‹ο»Ώβ€‹ο»Ώβ€Œβ€‹β€Œβ€‹β€‹β€β€Œβ€Œβ€‹ο»Ώβ€‹β€β€‹ο»Ώβ€‹β€β€Œβ€‹β€β€β€‹ο»Ώβ€‹β€‹β€‹ο»Ώβ€Œο»Ώβ€Œο»Ώβ€β€β€‹β€ο»Ώβ€Œβ€Œβ€β€β€Œβ€Œβ€Œβ€‹β€β€Œβ€β€‹β€β€Œβ€ο»Ώβ€Œβ€Œβ€β€β€Œβ€Œβ€Œβ€‹β€‹β€Œβ€Œβ€Œβ€‹β€‹β€β€Œβ€Œβ€‹ο»Ώβ€‹β€β€‹ο»Ώβ€‹β€β€‹β€β€Œβ€Œβ€‹ο»Ώβ€Œβ€Œβ€Œβ€‹β€Œβ€‹β€‹β€ο»Ώβ€β€Œο»Ώβ€‹β€β€Œβ€β€β€Œβ€Œβ€β€‹ο»Ώβ€Œβ€β€β€‹β€Œβ€Œβ€Œβ€‹β€Œβ€β€Œβ€Œβ€Œο»Ώβ€β€‹β€Œο»Ώβ€Œβ€‹β€‹β€β€Œβ€Œβ€‹ο»Ώβ€Œβ€Œβ€Œβ€‹β€‹β€β€Œβ€Œο»Ώο»Ώβ€Œβ€β€ο»Ώβ€Œβ€β€Œβ€Œβ€Œο»Ώβ€β€Œβ€‹β€β€Œβ€Œβ€‹ο»Ώβ€‹ο»Ώβ€Œβ€‹β€Œβ€‹β€‹β€β€Œβ€Œβ€‹ο»Ώβ€‹ο»Ώβ€Œβ€‹β€Œβ€‹β€‹β€β€Œβ€Œβ€‹ο»Ώβ€‹β€β€‹ο»Ώβ€‹β€β€Œο»Ώβ€β€β€Œβ€Œβ€β€Œβ€Œβ€‹ο»Ώβ€β€‹ο»Ώβ€Œβ€Œβ€Œβ€β€‹β€Œβ€Œβ€‹β€β€β€‹ο»Ώβ€‹β€‹β€‹ο»Ώβ€Œβ€Œβ€Œβ€‹ο»Ώο»Ώβ€‹ο»Ώβ€Œβ€‹β€Œβ€Œο»Ώο»Ώβ€Œο»Ώβ€‹β€Œβ€‹β€β€Œβ€Œβ€‹ο»Ώβ€‹β€β€‹ο»Ώβ€‹β€β€‹β€β€Œβ€Œβ€‹ο»Ώβ€Œβ€Œβ€Œβ€‹β€Œβ€‹β€‹β€ο»Ώβ€β€Œβ€β€‹ο»Ώβ€Œβ€β€β€‹β€Œβ€β€β€Œβ€Œβ€ο»Ώβ€‹β€Œβ€β€Œβ€‹β€Œο»Ώβ€‹β€β€Œβ€β€Œβ€Œβ€Œβ€ο»Ώβ€β€‹β€β€Œβ€Œβ€‹ο»Ώβ€Œβ€Œβ€Œβ€‹β€‹β€β€Œβ€Œο»Ώο»Ώβ€Œβ€β€ο»Ώβ€Œβ€β€Œβ€Œβ€Œο»Ώβ€β€Œβ€‹β€β€Œβ€Œβ€‹ο»Ώβ€‹ο»Ώβ€Œβ€‹β€Œβ€‹β€‹β€β€Œβ€Œβ€‹ο»Ώβ€‹ο»Ώβ€Œβ€‹β€Œβ€‹β€‹β€β€Œβ€Œβ€‹ο»Ώβ€‹β€β€‹ο»Ώβ€‹β€β€Œο»Ώβ€‹β€Œβ€Œο»Ώβ€‹β€Œβ€Œβ€‹β€β€‹β€Œβ€Œβ€‹β€Œβ€‹ο»Ώβ€Œβ€‹β€Œβ€‹β€β€β€Œβ€‹β€Œβ€‹β€Œο»Ώβ€‹β€β€Œο»Ώβ€β€Œβ€Œβ€Œβ€Œβ€β€Œβ€ο»Ώβ€Œβ€Œβ€β€β€Œβ€‹β€β€Œβ€Œβ€‹ο»Ώβ€‹β€β€‹ο»Ώβ€‹β€β€‹β€β€Œβ€Œβ€‹ο»Ώβ€Œβ€Œβ€Œβ€‹β€Œβ€‹β€‹β€ο»Ώβ€β€Œο»Ώβ€Œβ€‹β€Œβ€β€Œβ€Œβ€Œο»Ώβ€β€‹β€Œο»Ώβ€Œβ€‹β€‹ο»Ώο»Ώο»Ώβ€Œβ€β€‹β€β€Œβ€β€‹β€Œβ€Œο»Ώβ€‹ο»Ώβ€Œβ€β€Œβ€Œβ€Œβ€Œβ€Œβ€Œβ€Œο»Ώβ€‹β€β€Œβ€ο»Ώβ€‹β€‹ο»Ώο»Ώβ€Œβ€Œβ€β€β€‹β€Œο»Ώβ€Œβ€‹β€Œο»Ώβ€Œβ€‹β€Œο»Ώβ€‹β€‹β€Œο»Ώβ€‹ο»Ώβ€‹β€β€Œβ€Œβ€‹ο»Ώβ€‹ο»Ώβ€Œβ€‹β€‹β€Œβ€‹β€β€Œβ€Œβ€‹ο»Ώβ€‹β€β€Œβ€‹β€Œβ€β€‹β€β€Œβ€Œβ€‹ο»Ώβ€‹β€β€Œβ€‹β€Œβ€β€Œβ€β€β€Œβ€Œβ€ο»Ώβ€β€Œο»Ώβ€Œβ€‹β€Œβ€β€Œβ€Œβ€Œβ€ο»Ώβ€‹β€‹ο»Ώβ€Œβ€‹β€‹ο»Ώβ€Œο»Ώβ€‹ο»Ώβ€‹β€Œβ€‹β€ο»Ώβ€β€Œο»Ώβ€‹ο»Ώβ€Œβ€β€‹β€Œβ€Œβ€ο»Ώβ€β€Œβ€β€β€Œβ€Œο»Ώβ€Œβ€‹β€Œο»Ώβ€β€Œβ€‹β€ο»Ώβ€β€Œο»Ώβ€‹ο»Ώβ€Œο»Ώβ€Œβ€‹β€Œο»Ώβ€Œβ€Œβ€Œβ€β€Œβ€‹β€Œβ€β€β€Œβ€Œβ€ο»Ώο»Ώβ€‹β€β€Œβ€β€Œβ€β€β€Œβ€Œβ€β€Œβ€‹β€‹ο»Ώο»Ώβ€Œβ€Œβ€β€Œο»Ώβ€Œο»Ώβ€‹β€‹β€Œβ€β€ο»Ώβ€Œβ€Œβ€Œβ€β€Œβ€β€‹β€Œβ€Œο»Ώβ€Œβ€‹β€Œο»Ώβ€Œβ€Œβ€Œβ€β€Œβ€β€‹ο»Ώβ€Œβ€β€Œβ€Œβ€Œβ€Œβ€Œβ€ο»Ώβ€Œβ€Œβ€Œβ€‹β€Œβ€Œο»Ώβ€Œβ€β€Œο»Ώβ€Œβ€Œβ€Œβ€‹ο»Ώο»Ώβ€Œβ€ο»Ώβ€‹β€Œβ€β€Œβ€β€Œο»Ώβ€β€β€‹ο»Ώβ€Œβ€‹β€Œβ€ο»Ώβ€β€Œβ€‹β€Œο»Ώβ€Œβ€‹ο»Ώο»Ώβ€‹β€β€Œβ€β€Œο»Ώβ€Œβ€‹β€Œο»Ώβ€β€Œβ€Œο»Ώβ€‹β€‹β€Œβ€β€Œβ€Œβ€‹ο»Ώο»Ώβ€Œβ€Œβ€β€‹β€β€Œβ€ο»Ώβ€‹β€Œβ€ο»Ώο»Ώβ€Œβ€β€Œο»Ώβ€‹β€β€Œβ€β€Œο»Ώβ€‹β€‹β€Œβ€β€‹β€Œβ€Œο»Ώβ€Œβ€‹β€Œβ€β€β€‹β€‹ο»Ώο»Ώβ€Œβ€Œο»Ώβ€‹β€‹β€Œβ€β€‹β€Œβ€Œβ€β€Œο»Ώβ€Œβ€β€Œβ€Œβ€Œβ€‹β€‹β€β€Œο»Ώβ€Œβ€Œβ€Œβ€β€β€Œβ€Œβ€ο»Ώβ€‹β€Œβ€β€Œβ€‹β€Œβ€β€Œβ€Œβ€Œο»Ώβ€‹β€β€‹β€β€Œβ€Œβ€‹ο»Ώβ€Œβ€Œβ€Œβ€‹β€‹β€β€Œβ€Œο»Ώο»Ώβ€Œβ€β€ο»Ώβ€Œβ€β€Œβ€Œβ€Œο»Ώβ€β€Œβ€‹β€β€Œβ€Œβ€‹ο»Ώβ€‹ο»Ώβ€Œβ€‹β€Œβ€‹β€‹β€β€Œβ€Œβ€‹ο»Ώβ€‹ο»Ώβ€Œβ€‹β€Œβ€‹β€‹β€β€Œβ€Œβ€‹ο»Ώβ€‹β€β€‹ο»Ώβ€‹β€β€Œβ€‹β€β€β€‹ο»Ώβ€‹β€‹β€‹ο»Ώβ€Œο»Ώβ€Œο»Ώβ€β€β€‹β€ο»Ώβ€Œβ€Œβ€β€β€Œβ€Œβ€Œβ€‹β€β€Œβ€β€‹β€β€Œβ€ο»Ώβ€Œβ€Œβ€β€β€Œβ€Œβ€Œβ€‹β€‹β€Œβ€Œβ€Œβ€‹β€‹β€β€Œβ€Œβ€‹ο»Ώβ€‹β€β€‹ο»Ώβ€‹β€β€‹β€β€Œβ€Œβ€‹ο»Ώβ€Œβ€Œβ€Œβ€‹β€Œβ€‹β€‹β€ο»Ώβ€β€Œο»Ώβ€‹β€β€Œβ€β€β€Œβ€Œβ€β€‹ο»Ώβ€Œβ€β€β€‹β€Œβ€Œβ€Œβ€‹β€Œβ€β€Œβ€Œβ€Œο»Ώβ€β€‹β€Œο»Ώβ€Œβ€‹β€‹β€β€Œβ€Œβ€‹ο»Ώβ€Œβ€Œβ€Œβ€‹β€‹β€β€Œβ€Œο»Ώο»Ώβ€Œβ€β€ο»Ώβ€Œβ€β€Œβ€Œβ€Œο»Ώβ€β€Œβ€‹β€β€Œβ€Œβ€‹ο»Ώβ€‹ο»Ώβ€Œβ€‹β€Œβ€‹β€‹β€β€Œβ€Œβ€‹ο»Ώβ€‹ο»Ώβ€Œβ€‹β€Œβ€‹β€‹β€β€Œβ€Œβ€‹ο»Ώβ€‹β€β€‹ο»Ώβ€‹β€β€Œο»Ώβ€β€β€Œβ€Œβ€β€Œβ€Œβ€‹ο»Ώβ€β€‹ο»Ώβ€Œβ€Œβ€Œβ€β€‹β€Œβ€Œβ€‹β€β€β€‹ο»Ώβ€‹β€‹β€‹ο»Ώβ€Œβ€Œβ€Œβ€‹ο»Ώο»Ώβ€‹ο»Ώβ€Œβ€‹β€Œβ€Œο»Ώο»Ώβ€Œο»Ώβ€‹β€Œβ€‹β€β€Œβ€Œβ€‹ο»Ώβ€‹β€β€‹ο»Ώβ€‹β€β€‹β€β€Œβ€Œβ€‹ο»Ώβ€Œβ€Œβ€Œβ€‹β€Œβ€‹β€‹β€ο»Ώβ€β€Œβ€β€‹ο»Ώβ€Œβ€β€β€‹β€Œβ€β€β€Œβ€Œβ€ο»Ώβ€‹β€Œβ€β€Œβ€‹β€Œο»Ώβ€‹β€β€Œβ€β€Œβ€Œβ€Œβ€ο»Ώβ€β€‹β€β€Œβ€Œβ€‹ο»Ώβ€Œβ€Œβ€Œβ€‹β€‹β€β€Œβ€Œο»Ώο»Ώβ€Œβ€β€ο»Ώβ€Œβ€β€Œβ€Œβ€Œο»Ώβ€β€Œβ€‹β€β€Œβ€Œβ€‹ο»Ώβ€‹ο»Ώβ€Œβ€‹β€Œβ€‹β€‹β€β€Œβ€Œβ€‹ο»Ώβ€‹ο»Ώβ€Œβ€‹β€Œβ€‹β€‹β€β€Œβ€Œβ€‹ο»Ώβ€‹β€β€‹ο»Ώβ€‹β€β€Œο»Ώβ€‹β€Œβ€Œο»Ώβ€‹β€Œβ€Œβ€‹β€β€‹β€Œβ€Œβ€‹β€Œβ€‹ο»Ώβ€Œβ€‹β€Œβ€‹β€β€β€Œβ€‹β€Œβ€‹β€Œο»Ώβ€‹β€β€Œο»Ώβ€β€Œβ€Œβ€Œβ€Œβ€β€Œβ€ο»Ώβ€Œβ€Œβ€β€β€Œβ€‹β€β€Œβ€Œβ€‹ο»Ώβ€‹β€β€‹ο»Ώβ€‹β€β€‹β€β€Œβ€Œβ€‹ο»Ώβ€Œβ€Œβ€Œβ€‹β€Œβ€‹β€‹β€ο»Ώβ€β€Œο»Ώβ€Œβ€‹β€Œβ€β€Œβ€Œβ€Œο»Ώβ€β€‹β€Œο»Ώβ€Œβ€‹β€‹β€β€Œβ€β€Œο»Ώβ€‹β€‹β€Œβ€β€Œβ€Œβ€Œο»Ώβ€‹β€β€Œο»Ώβ€‹ο»Ώβ€Œο»Ώβ€‹β€‹β€Œβ€β€Œβ€Œβ€Œβ€β€‹ο»Ώβ€Œο»Ώβ€Œβ€‹β€Œβ€β€β€Œβ€Œο»Ώβ€Œβ€β€Œβ€β€Œβ€Œβ€‹ο»Ώο»Ώβ€Œβ€Œο»Ώβ€‹β€‹β€Œο»Ώβ€Œβ€Œβ€Œβ€β€‹β€β€Œβ€ο»Ώβ€‹β€Œβ€β€β€Œβ€Œο»Ώβ€‹ο»Ώβ€Œβ€β€β€‹β€Œβ€β€Œβ€Œβ€Œβ€β€Œβ€‹β€‹β€β€‹β€β€Œο»Ώο»Ώβ€Œ

[Image: Image for post]β€‹β€‹β€‹β€‹β€Œο»Ώβ€ο»Ώβ€‹β€β€‹β€β€Œβ€ο»Ώο»Ώβ€Œο»Ώβ€‹β€β€Œβ€β€β€Œβ€Œβ€β€Œο»Ώβ€Œβ€β€β€Œβ€Œβ€ο»Ώβ€β€‹β€β€‹β€β€‹ο»Ώβ€β€β€‹β€β€‹β€β€Œο»Ώβ€‹ο»Ώβ€Œβ€β€‹β€Œβ€Œβ€ο»Ώβ€β€Œβ€β€β€Œβ€Œο»Ώβ€Œβ€‹β€Œο»Ώβ€β€Œβ€‹β€ο»Ώβ€β€Œβ€β€β€Œβ€Œβ€ο»Ώο»Ώβ€‹β€β€‹β€β€‹β€ο»Ώβ€‹β€‹β€β€‹β€β€Œβ€β€β€‹β€Œο»Ώβ€‹β€β€Œβ€β€Œβ€Œβ€Œβ€β€Œβ€β€‹β€β€‹β€β€‹ο»Ώβ€β€β€‹β€β€‹β€β€Œβ€β€β€‹β€Œο»Ώβ€Œβ€‹β€Œο»Ώβ€Œβ€‹β€Œο»Ώβ€‹β€‹β€Œο»Ώβ€‹ο»Ώβ€‹ο»Ώβ€β€β€‹β€ο»Ώο»Ώβ€‹β€ο»Ώο»Ώβ€Œβ€β€β€Œβ€Œβ€ο»Ώβ€β€Œο»Ώβ€Œβ€‹β€Œβ€β€Œβ€Œβ€Œβ€ο»Ώβ€‹β€‹ο»Ώβ€Œβ€‹β€‹ο»Ώβ€Œο»Ώβ€‹ο»Ώβ€‹β€Œβ€‹β€ο»Ώβ€β€Œο»Ώβ€‹ο»Ώβ€Œβ€β€‹β€Œβ€Œβ€ο»Ώβ€β€Œβ€β€β€Œβ€Œο»Ώβ€Œβ€‹β€Œο»Ώβ€β€Œβ€‹β€ο»Ώβ€β€Œο»Ώβ€‹ο»Ώβ€Œο»Ώβ€Œβ€‹β€Œο»Ώβ€Œβ€Œβ€Œβ€β€Œβ€‹β€Œβ€β€β€Œβ€Œβ€ο»Ώο»Ώβ€‹β€ο»Ώο»Ώβ€Œβ€β€β€Œβ€Œβ€ο»Ώβ€β€Œο»Ώβ€Œβ€‹β€Œβ€β€Œβ€Œβ€Œβ€ο»Ώβ€β€Œο»Ώβ€Œβ€‹β€‹β€ο»Ώο»Ώβ€Œβ€β€Œβ€Œβ€Œβ€β€Œβ€‹β€Œβ€β€β€Œβ€Œο»Ώβ€Œβ€‹β€‹β€ο»Ώο»Ώβ€Œβ€ο»Ώβ€Œβ€Œβ€ο»Ώο»Ώβ€Œβ€β€Œβ€‹β€Œβ€β€Œβ€Œβ€‹ο»Ώο»Ώβ€Œβ€Œο»Ώβ€‹β€‹β€Œο»Ώβ€‹β€β€Œβ€β€Œβ€Œβ€Œο»Ώβ€‹ο»Ώβ€Œβ€β€Œβ€Œβ€Œβ€ο»Ώβ€β€Œο»Ώβ€Œβ€‹β€Œβ€β€‹β€Œβ€Œο»Ώβ€Œβ€‹β€Œβ€β€β€Œβ€Œβ€ο»Ώο»Ώβ€Œβ€ο»Ώβ€β€‹ο»Ώβ€ο»Ώβ€Œβ€β€β€Œβ€Œβ€β€Œβ€‹β€‹ο»Ώο»Ώβ€Œβ€Œβ€β€Œο»Ώβ€Œο»Ώβ€‹β€‹β€Œβ€β€ο»Ώβ€Œβ€Œβ€Œβ€β€Œβ€β€‹β€Œβ€Œο»Ώβ€Œβ€‹β€Œο»Ώβ€Œβ€Œβ€Œβ€β€Œβ€β€‹ο»Ώβ€Œβ€β€Œβ€Œβ€Œβ€Œβ€Œβ€ο»Ώβ€Œβ€Œβ€Œβ€‹β€Œβ€Œο»Ώβ€Œβ€β€Œο»Ώβ€Œβ€Œβ€Œβ€‹ο»Ώο»Ώβ€Œβ€ο»Ώβ€‹β€Œβ€β€Œβ€β€Œο»Ώβ€β€β€‹ο»Ώβ€Œβ€‹β€Œβ€ο»Ώβ€β€Œβ€‹β€Œο»Ώβ€Œβ€‹ο»Ώο»Ώβ€‹ο»Ώβ€ο»Ώβ€Œο»Ώβ€Œβ€‹β€Œο»Ώβ€β€Œβ€Œο»Ώβ€‹β€‹β€Œβ€β€Œβ€Œβ€‹ο»Ώο»Ώβ€Œβ€Œβ€β€‹β€β€Œβ€ο»Ώβ€‹β€Œβ€ο»Ώο»Ώβ€Œβ€β€Œο»Ώβ€‹ο»Ώβ€ο»Ώβ€Œο»Ώβ€‹β€‹β€Œβ€β€‹β€Œβ€Œο»Ώβ€Œβ€‹β€Œβ€β€β€‹β€‹ο»Ώο»Ώβ€Œβ€Œο»Ώβ€‹β€‹β€Œβ€β€‹β€Œβ€Œβ€β€Œο»Ώβ€Œβ€β€Œβ€Œβ€Œβ€‹β€‹β€β€Œο»Ώβ€Œβ€Œβ€Œβ€β€β€Œβ€Œβ€ο»Ώβ€‹β€Œβ€β€Œβ€‹β€Œβ€β€Œβ€Œβ€Œο»Ώβ€‹β€β€‹β€β€Œβ€Œβ€‹ο»Ώβ€Œβ€Œβ€Œβ€‹β€‹β€β€Œβ€Œο»Ώο»Ώβ€Œβ€β€ο»Ώβ€Œβ€β€Œβ€Œβ€Œο»Ώβ€β€Œβ€‹β€β€Œβ€Œβ€‹ο»Ώβ€‹ο»Ώβ€Œβ€‹β€Œβ€‹β€‹β€β€Œβ€Œβ€‹ο»Ώβ€‹ο»Ώβ€Œβ€‹β€Œβ€‹β€‹β€β€Œβ€Œβ€‹ο»Ώβ€‹β€β€‹ο»Ώβ€‹β€β€Œβ€‹β€β€β€‹ο»Ώβ€‹β€‹β€‹ο»Ώβ€Œο»Ώβ€Œο»Ώβ€β€β€‹β€ο»Ώβ€Œβ€Œβ€β€β€Œβ€Œβ€Œβ€‹β€β€Œβ€β€‹β€β€Œβ€ο»Ώβ€Œβ€Œβ€β€β€Œβ€Œβ€Œβ€‹β€‹β€Œβ€Œβ€Œβ€‹β€‹β€β€Œβ€Œβ€‹ο»Ώβ€‹β€β€‹ο»Ώβ€‹β€β€‹β€β€Œβ€Œβ€‹ο»Ώβ€Œβ€Œβ€Œβ€‹β€Œβ€‹β€‹β€ο»Ώβ€β€Œο»Ώβ€‹β€β€Œβ€β€β€Œβ€Œβ€β€‹ο»Ώβ€Œβ€β€β€‹β€Œβ€Œβ€Œβ€‹β€Œβ€β€Œβ€Œβ€Œο»Ώβ€β€‹β€Œο»Ώβ€Œβ€‹β€‹β€β€Œβ€Œβ€‹ο»Ώβ€Œβ€Œβ€Œβ€‹β€‹β€β€Œβ€Œο»Ώο»Ώβ€Œβ€β€ο»Ώβ€Œβ€β€Œβ€Œβ€Œο»Ώβ€β€Œβ€‹β€β€Œβ€Œβ€‹ο»Ώβ€‹ο»Ώβ€Œβ€‹β€Œβ€‹β€‹β€β€Œβ€Œβ€‹ο»Ώβ€‹ο»Ώβ€Œβ€‹β€Œβ€‹β€‹β€β€Œβ€Œβ€‹ο»Ώβ€‹β€β€‹ο»Ώβ€‹β€β€Œο»Ώβ€β€β€Œβ€ο»Ώβ€Œβ€Œβ€Œο»Ώο»Ώβ€Œβ€Œβ€‹β€β€Œβ€β€β€Œβ€‹β€ο»Ώβ€Œβ€Œβ€β€β€β€Œβ€ο»Ώβ€β€‹ο»Ώβ€‹ο»Ώβ€Œβ€β€β€Œβ€Œβ€Œβ€β€‹β€Œβ€β€‹β€β€‹β€β€Œβ€Œβ€‹ο»Ώβ€‹β€β€‹ο»Ώβ€‹β€β€‹β€β€Œβ€Œβ€‹ο»Ώβ€Œβ€Œβ€Œβ€‹β€Œβ€‹β€‹β€ο»Ώβ€β€Œβ€β€‹ο»Ώβ€Œβ€β€β€‹β€Œβ€β€β€Œβ€Œβ€ο»Ώβ€‹β€Œβ€β€Œβ€‹β€Œο»Ώβ€‹β€β€Œβ€β€Œβ€Œβ€Œβ€ο»Ώβ€β€‹β€β€Œβ€Œβ€‹ο»Ώβ€Œβ€Œβ€Œβ€‹β€‹β€β€Œβ€Œο»Ώο»Ώβ€Œβ€β€ο»Ώβ€Œβ€β€Œβ€Œβ€Œο»Ώβ€β€Œβ€‹β€β€Œβ€Œβ€‹ο»Ώβ€‹ο»Ώβ€Œβ€‹β€Œβ€‹β€‹β€β€Œβ€Œβ€‹ο»Ώβ€‹ο»Ώβ€Œβ€‹β€Œβ€‹β€‹β€β€Œβ€Œβ€‹ο»Ώβ€‹β€β€‹ο»Ώβ€‹β€β€Œβ€β€β€β€Œβ€Œβ€β€‹β€‹β€ο»Ώβ€Œβ€Œβ€ο»Ώβ€β€Œβ€‹β€β€β€Œβ€β€β€Œβ€Œο»Ώβ€β€β€Œβ€β€Œβ€β€‹ο»Ώβ€‹β€β€Œβ€‹β€‹β€β€Œβ€‹β€‹β€Œβ€Œο»Ώβ€β€Œβ€‹β€β€Œβ€Œβ€‹ο»Ώβ€‹β€β€‹ο»Ώβ€‹β€β€‹β€β€Œβ€Œβ€‹ο»Ώβ€Œβ€Œβ€Œβ€‹β€Œβ€‹β€‹β€ο»Ώβ€β€Œο»Ώβ€Œβ€‹β€Œβ€β€Œβ€Œβ€Œο»Ώβ€β€‹β€Œο»Ώβ€Œβ€‹β€‹ο»Ώο»Ώο»Ώβ€Œβ€β€‹β€β€Œβ€β€‹β€Œβ€Œο»Ώβ€‹ο»Ώβ€Œβ€β€Œβ€Œβ€Œβ€Œβ€Œβ€Œβ€Œο»Ώβ€‹β€β€Œβ€ο»Ώβ€‹β€‹ο»Ώο»Ώβ€Œβ€Œβ€β€β€‹β€Œο»Ώβ€Œβ€‹β€Œο»Ώβ€Œβ€‹β€Œο»Ώβ€‹β€‹β€Œο»Ώβ€‹ο»Ώβ€‹β€β€Œβ€Œβ€‹ο»Ώβ€‹ο»Ώβ€Œβ€‹β€‹β€Œβ€‹β€β€Œβ€Œβ€‹ο»Ώβ€‹β€β€Œβ€‹β€Œβ€β€‹β€β€Œβ€Œβ€‹ο»Ώβ€‹β€β€Œβ€‹β€Œβ€β€Œβ€β€β€Œβ€Œβ€ο»Ώβ€β€Œο»Ώβ€Œβ€‹β€Œβ€β€Œβ€Œβ€Œβ€ο»Ώβ€‹β€‹ο»Ώβ€Œβ€‹β€‹ο»Ώβ€Œο»Ώβ€‹ο»Ώβ€‹β€Œβ€‹β€ο»Ώβ€β€Œο»Ώβ€‹ο»Ώβ€Œβ€β€‹β€Œβ€Œβ€ο»Ώβ€β€Œβ€β€β€Œβ€Œο»Ώβ€Œβ€‹β€Œο»Ώβ€β€Œβ€‹β€ο»Ώβ€β€Œο»Ώβ€‹ο»Ώβ€Œο»Ώβ€Œβ€‹β€Œο»Ώβ€Œβ€Œβ€Œβ€β€Œβ€‹β€Œβ€β€β€Œβ€Œβ€ο»Ώο»Ώβ€‹β€β€Œβ€β€Œβ€β€β€Œβ€Œβ€β€Œβ€‹β€‹ο»Ώο»Ώβ€Œβ€Œβ€β€Œο»Ώβ€Œο»Ώβ€‹β€‹β€Œβ€β€ο»Ώβ€Œβ€Œβ€Œβ€β€Œβ€β€‹β€Œβ€Œο»Ώβ€Œβ€‹β€Œο»Ώβ€Œβ€Œβ€Œβ€β€Œβ€β€‹ο»Ώβ€Œβ€β€Œβ€Œβ€Œβ€Œβ€Œβ€ο»Ώβ€Œβ€Œβ€Œβ€‹β€Œβ€Œο»Ώβ€Œβ€β€Œο»Ώβ€Œβ€Œβ€Œβ€‹ο»Ώο»Ώβ€Œβ€ο»Ώβ€‹β€Œβ€β€Œβ€β€Œο»Ώβ€β€β€‹ο»Ώβ€Œβ€‹β€Œβ€ο»Ώβ€β€Œβ€‹β€Œο»Ώβ€Œβ€‹ο»Ώο»Ώβ€‹β€β€Œβ€β€Œο»Ώβ€Œβ€‹β€Œο»Ώβ€β€Œβ€Œο»Ώβ€‹β€‹β€Œβ€β€Œβ€Œβ€‹ο»Ώο»Ώβ€Œβ€Œβ€β€‹β€β€Œβ€ο»Ώβ€‹β€Œβ€ο»Ώο»Ώβ€Œβ€β€Œο»Ώβ€‹β€β€Œβ€β€Œο»Ώβ€‹β€‹β€Œβ€β€‹β€Œβ€Œο»Ώβ€Œβ€‹β€Œβ€β€β€‹β€‹ο»Ώο»Ώβ€Œβ€Œο»Ώβ€‹β€‹β€Œβ€β€‹β€Œβ€Œβ€β€Œο»Ώβ€Œβ€β€Œβ€Œβ€Œβ€‹β€‹β€β€Œο»Ώβ€Œβ€Œβ€Œβ€β€β€Œβ€Œβ€ο»Ώβ€‹β€Œβ€β€Œβ€‹β€Œβ€β€Œβ€Œβ€Œο»Ώβ€‹β€β€‹β€β€Œβ€Œβ€‹ο»Ώβ€Œβ€Œβ€Œβ€‹β€‹β€β€Œβ€Œο»Ώο»Ώβ€Œβ€β€ο»Ώβ€Œβ€β€Œβ€Œβ€Œο»Ώβ€β€Œβ€‹β€β€Œβ€Œβ€‹ο»Ώβ€‹ο»Ώβ€Œβ€‹β€Œβ€‹β€‹β€β€Œβ€Œβ€‹ο»Ώβ€‹ο»Ώβ€Œβ€‹β€Œβ€‹β€‹β€β€Œβ€Œβ€‹ο»Ώβ€‹β€β€‹ο»Ώβ€‹β€β€Œβ€‹β€β€β€‹ο»Ώβ€‹β€‹β€‹ο»Ώβ€Œο»Ώβ€Œο»Ώβ€β€β€‹β€ο»Ώβ€Œβ€Œβ€β€β€Œβ€Œβ€Œβ€‹β€β€Œβ€β€‹β€β€Œβ€ο»Ώβ€Œβ€Œβ€β€β€Œβ€Œβ€Œβ€‹β€‹β€Œβ€Œβ€Œβ€‹β€‹β€β€Œβ€Œβ€‹ο»Ώβ€‹β€β€‹ο»Ώβ€‹β€β€‹β€β€Œβ€Œβ€‹ο»Ώβ€Œβ€Œβ€Œβ€‹β€Œβ€‹β€‹β€ο»Ώβ€β€Œο»Ώβ€‹β€β€Œβ€β€β€Œβ€Œβ€β€‹ο»Ώβ€Œβ€β€β€‹β€Œβ€Œβ€Œβ€‹β€Œβ€β€Œβ€Œβ€Œο»Ώβ€β€‹β€Œο»Ώβ€Œβ€‹β€‹β€β€Œβ€Œβ€‹ο»Ώβ€Œβ€Œβ€Œβ€‹β€‹β€β€Œβ€Œο»Ώο»Ώβ€Œβ€β€ο»Ώβ€Œβ€β€Œβ€Œβ€Œο»Ώβ€β€Œβ€‹β€β€Œβ€Œβ€‹ο»Ώβ€‹ο»Ώβ€Œβ€‹β€Œβ€‹β€‹β€β€Œβ€Œβ€‹ο»Ώβ€‹ο»Ώβ€Œβ€‹β€Œβ€‹β€‹β€β€Œβ€Œβ€‹ο»Ώβ€‹β€β€‹ο»Ώβ€‹β€β€Œο»Ώβ€β€β€Œβ€ο»Ώβ€Œβ€Œβ€Œο»Ώο»Ώβ€Œβ€Œβ€‹β€β€Œβ€β€β€Œβ€‹β€ο»Ώβ€Œβ€Œβ€β€β€β€Œβ€ο»Ώβ€β€‹ο»Ώβ€‹ο»Ώβ€Œβ€β€β€Œβ€Œβ€Œβ€β€‹β€Œβ€β€‹β€β€‹β€β€Œβ€Œβ€‹ο»Ώβ€‹β€β€‹ο»Ώβ€‹β€β€‹β€β€Œβ€Œβ€‹ο»Ώβ€Œβ€Œβ€Œβ€‹β€Œβ€‹β€‹β€ο»Ώβ€β€Œβ€β€‹ο»Ώβ€Œβ€β€β€‹β€Œβ€β€β€Œβ€Œβ€ο»Ώβ€‹β€Œβ€β€Œβ€‹β€Œο»Ώβ€‹β€β€Œβ€β€Œβ€Œβ€Œβ€ο»Ώβ€β€‹β€β€Œβ€Œβ€‹ο»Ώβ€Œβ€Œβ€Œβ€‹β€‹β€β€Œβ€Œο»Ώο»Ώβ€Œβ€β€ο»Ώβ€Œβ€β€Œβ€Œβ€Œο»Ώβ€β€Œβ€‹β€β€Œβ€Œβ€‹ο»Ώβ€‹ο»Ώβ€Œβ€‹β€Œβ€‹β€‹β€β€Œβ€Œβ€‹ο»Ώβ€‹ο»Ώβ€Œβ€‹β€Œβ€‹β€‹β€β€Œβ€Œβ€‹ο»Ώβ€‹β€β€‹ο»Ώβ€‹β€β€Œβ€β€β€β€Œβ€Œβ€β€‹β€‹β€ο»Ώβ€Œβ€Œβ€ο»Ώβ€β€Œβ€‹β€β€β€Œβ€β€β€Œβ€Œο»Ώβ€β€β€Œβ€β€Œβ€β€‹ο»Ώβ€‹β€β€Œβ€‹β€‹β€β€Œβ€‹β€‹β€Œβ€Œο»Ώβ€β€Œβ€‹β€β€Œβ€Œβ€‹ο»Ώβ€‹β€β€‹ο»Ώβ€‹β€β€‹β€β€Œβ€Œβ€‹ο»Ώβ€Œβ€Œβ€Œβ€‹β€Œβ€‹β€‹β€ο»Ώβ€β€Œο»Ώβ€Œβ€‹β€Œβ€β€Œβ€Œβ€Œο»Ώβ€β€‹β€Œο»Ώβ€Œβ€‹β€‹β€β€Œβ€β€Œο»Ώβ€‹β€‹β€Œβ€β€Œβ€Œβ€Œο»Ώβ€‹β€β€Œο»Ώβ€‹ο»Ώβ€Œο»Ώβ€‹β€‹β€Œβ€β€Œβ€Œβ€Œβ€β€‹ο»Ώβ€Œο»Ώβ€Œβ€‹β€Œβ€β€β€Œβ€Œο»Ώβ€Œβ€β€Œβ€β€Œβ€Œβ€‹ο»Ώο»Ώβ€Œβ€Œο»Ώβ€‹β€‹β€Œο»Ώβ€Œβ€Œβ€Œβ€β€‹β€β€Œβ€ο»Ώβ€‹β€Œβ€β€β€Œβ€Œο»Ώβ€‹ο»Ώβ€Œβ€β€β€‹β€Œβ€β€Œβ€Œβ€Œβ€β€Œβ€‹β€‹β€β€‹β€β€Œο»Ώο»Ώβ€Œ

After this blob is decoded some further logic is applied to the bytes. It might be easier to understand what is happening using a decompiler, this is from Ghidra and is shortened to show the relevant parts:β€‹β€‹β€‹β€‹β€Œο»Ώβ€ο»Ώβ€‹β€β€‹β€β€Œβ€ο»Ώο»Ώβ€Œο»Ώβ€‹β€β€Œβ€β€β€Œβ€Œβ€β€Œο»Ώβ€Œβ€β€β€Œβ€Œβ€ο»Ώβ€β€‹β€β€‹β€β€‹ο»Ώβ€β€β€‹β€β€‹β€β€Œο»Ώβ€‹ο»Ώβ€Œβ€β€‹β€Œβ€Œβ€ο»Ώβ€β€Œβ€β€β€Œβ€Œο»Ώβ€Œβ€‹β€Œο»Ώβ€β€Œβ€‹β€ο»Ώβ€β€Œβ€β€β€Œβ€Œβ€ο»Ώο»Ώβ€‹β€β€‹β€β€‹β€ο»Ώβ€‹β€‹β€β€‹β€β€Œβ€β€β€‹β€Œο»Ώβ€‹β€β€Œβ€β€Œβ€Œβ€Œβ€β€Œβ€β€‹β€β€‹β€β€‹ο»Ώβ€β€β€‹β€β€‹β€β€Œβ€β€β€‹β€Œο»Ώβ€Œβ€‹β€Œο»Ώβ€Œβ€‹β€Œο»Ώβ€‹β€‹β€Œο»Ώβ€‹ο»Ώβ€‹ο»Ώβ€β€β€‹β€ο»Ώο»Ώβ€‹β€ο»Ώο»Ώβ€Œβ€β€β€Œβ€Œβ€ο»Ώβ€β€Œο»Ώβ€Œβ€‹β€Œβ€β€Œβ€Œβ€Œβ€ο»Ώβ€‹β€‹ο»Ώβ€Œβ€‹β€‹ο»Ώβ€Œο»Ώβ€‹ο»Ώβ€‹β€Œβ€‹β€ο»Ώβ€β€Œο»Ώβ€‹ο»Ώβ€Œβ€β€‹β€Œβ€Œβ€ο»Ώβ€β€Œβ€β€β€Œβ€Œο»Ώβ€Œβ€‹β€Œο»Ώβ€β€Œβ€‹β€ο»Ώβ€β€Œο»Ώβ€‹ο»Ώβ€Œο»Ώβ€Œβ€‹β€Œο»Ώβ€Œβ€Œβ€Œβ€β€Œβ€‹β€Œβ€β€β€Œβ€Œβ€ο»Ώο»Ώβ€‹β€ο»Ώο»Ώβ€Œβ€β€β€Œβ€Œβ€ο»Ώβ€β€Œο»Ώβ€Œβ€‹β€Œβ€β€Œβ€Œβ€Œβ€ο»Ώβ€β€Œο»Ώβ€Œβ€‹β€‹β€ο»Ώο»Ώβ€Œβ€β€Œβ€Œβ€Œβ€β€Œβ€‹β€Œβ€β€β€Œβ€Œο»Ώβ€Œβ€‹β€‹β€ο»Ώο»Ώβ€Œβ€ο»Ώβ€Œβ€Œβ€ο»Ώο»Ώβ€Œβ€β€Œβ€‹β€Œβ€β€Œβ€Œβ€‹ο»Ώο»Ώβ€Œβ€Œο»Ώβ€‹β€‹β€Œο»Ώβ€‹β€β€Œβ€β€Œβ€Œβ€Œο»Ώβ€‹ο»Ώβ€Œβ€β€Œβ€Œβ€Œβ€ο»Ώβ€β€Œο»Ώβ€Œβ€‹β€Œβ€β€‹β€Œβ€Œο»Ώβ€Œβ€‹β€Œβ€β€β€Œβ€Œβ€ο»Ώο»Ώβ€Œβ€ο»Ώβ€β€‹ο»Ώβ€ο»Ώβ€Œβ€β€β€Œβ€Œβ€β€Œβ€‹β€‹ο»Ώο»Ώβ€Œβ€Œβ€β€Œο»Ώβ€Œο»Ώβ€‹β€‹β€Œβ€β€ο»Ώβ€Œβ€Œβ€Œβ€β€Œβ€β€‹β€Œβ€Œο»Ώβ€Œβ€‹β€Œο»Ώβ€Œβ€Œβ€Œβ€β€Œβ€β€‹ο»Ώβ€Œβ€β€Œβ€Œβ€Œβ€Œβ€Œβ€ο»Ώβ€Œβ€Œβ€Œβ€‹β€Œβ€Œο»Ώβ€Œβ€β€Œο»Ώβ€Œβ€Œβ€Œβ€‹ο»Ώο»Ώβ€Œβ€ο»Ώβ€‹β€Œβ€β€Œβ€β€Œο»Ώβ€β€β€‹ο»Ώβ€Œβ€‹β€Œβ€ο»Ώβ€β€Œβ€‹β€Œο»Ώβ€Œβ€‹ο»Ώο»Ώβ€‹ο»Ώβ€ο»Ώβ€Œο»Ώβ€Œβ€‹β€Œο»Ώβ€β€Œβ€Œο»Ώβ€‹β€‹β€Œβ€β€Œβ€Œβ€‹ο»Ώο»Ώβ€Œβ€Œβ€β€‹β€β€Œβ€ο»Ώβ€‹β€Œβ€ο»Ώο»Ώβ€Œβ€β€Œο»Ώβ€‹ο»Ώβ€ο»Ώβ€Œο»Ώβ€‹β€‹β€Œβ€β€‹β€Œβ€Œο»Ώβ€Œβ€‹β€Œβ€β€β€‹β€‹ο»Ώο»Ώβ€Œβ€Œο»Ώβ€‹β€‹β€Œβ€β€‹β€Œβ€Œβ€β€Œο»Ώβ€Œβ€β€Œβ€Œβ€Œβ€‹β€‹β€β€Œο»Ώβ€Œβ€Œβ€Œβ€β€β€Œβ€Œβ€ο»Ώβ€‹β€Œβ€β€Œβ€‹β€Œβ€β€Œβ€Œβ€Œο»Ώβ€‹β€β€‹β€β€Œβ€Œβ€‹ο»Ώβ€Œβ€Œβ€Œβ€‹β€‹β€β€Œβ€Œο»Ώο»Ώβ€Œβ€β€ο»Ώβ€Œβ€β€Œβ€Œβ€Œο»Ώβ€β€Œβ€‹β€β€Œβ€Œβ€‹ο»Ώβ€‹ο»Ώβ€Œβ€‹β€Œβ€‹β€‹β€β€Œβ€Œβ€‹ο»Ώβ€‹ο»Ώβ€Œβ€‹β€Œβ€‹β€‹β€β€Œβ€Œβ€‹ο»Ώβ€‹β€β€‹ο»Ώβ€‹β€β€Œβ€‹β€β€β€‹ο»Ώβ€‹β€‹β€‹ο»Ώβ€Œο»Ώβ€Œο»Ώβ€β€β€‹β€ο»Ώβ€Œβ€Œβ€β€β€Œβ€Œβ€Œβ€‹β€β€Œβ€β€‹β€β€Œβ€ο»Ώβ€Œβ€Œβ€β€β€Œβ€Œβ€Œβ€‹β€‹β€Œβ€Œβ€Œβ€‹β€‹β€β€Œβ€Œβ€‹ο»Ώβ€‹β€β€‹ο»Ώβ€‹β€β€‹β€β€Œβ€Œβ€‹ο»Ώβ€Œβ€Œβ€Œβ€‹β€Œβ€‹β€‹β€ο»Ώβ€β€Œο»Ώβ€‹β€β€Œβ€β€β€Œβ€Œβ€β€‹ο»Ώβ€Œβ€β€β€‹β€Œβ€Œβ€Œβ€‹β€Œβ€β€Œβ€Œβ€Œο»Ώβ€β€‹β€Œο»Ώβ€Œβ€‹β€‹β€β€Œβ€Œβ€‹ο»Ώβ€Œβ€Œβ€Œβ€‹β€‹β€β€Œβ€Œο»Ώο»Ώβ€Œβ€β€ο»Ώβ€Œβ€β€Œβ€Œβ€Œο»Ώβ€β€Œβ€‹β€β€Œβ€Œβ€‹ο»Ώβ€‹ο»Ώβ€Œβ€‹β€Œβ€‹β€‹β€β€Œβ€Œβ€‹ο»Ώβ€‹ο»Ώβ€Œβ€‹β€Œβ€‹β€‹β€β€Œβ€Œβ€‹ο»Ώβ€‹β€β€‹ο»Ώβ€‹β€β€Œβ€Œβ€‹ο»Ώβ€Œβ€ο»Ώο»Ώβ€‹ο»Ώβ€Œβ€β€Œβ€Œβ€Œο»Ώβ€Œβ€‹β€Œο»Ώβ€Œβ€Œβ€‹β€β€Œο»Ώβ€β€Œβ€Œο»Ώβ€Œο»Ώβ€Œβ€Œβ€Œβ€Œβ€Œβ€‹β€β€‹β€Œβ€β€β€Œβ€Œβ€‹β€Œβ€‹β€‹β€β€Œβ€Œβ€‹ο»Ώβ€‹β€β€‹ο»Ώβ€‹β€β€‹β€β€Œβ€Œβ€‹ο»Ώβ€Œβ€Œβ€Œβ€‹β€Œβ€‹β€‹β€ο»Ώβ€β€Œβ€β€‹ο»Ώβ€Œβ€β€β€‹β€Œβ€β€β€Œβ€Œβ€ο»Ώβ€‹β€Œβ€β€Œβ€‹β€Œο»Ώβ€‹β€β€Œβ€β€Œβ€Œβ€Œβ€ο»Ώβ€β€‹β€β€Œβ€Œβ€‹ο»Ώβ€Œβ€Œβ€Œβ€‹β€‹β€β€Œβ€Œο»Ώο»Ώβ€Œβ€β€ο»Ώβ€Œβ€β€Œβ€Œβ€Œο»Ώβ€β€Œβ€‹β€β€Œβ€Œβ€‹ο»Ώβ€‹ο»Ώβ€Œβ€‹β€Œβ€‹β€‹β€β€Œβ€Œβ€‹ο»Ώβ€‹ο»Ώβ€Œβ€‹β€Œβ€‹β€‹β€β€Œβ€Œβ€‹ο»Ώβ€‹β€β€‹ο»Ώβ€‹β€β€Œο»Ώβ€Œβ€‹β€‹ο»Ώβ€β€‹β€Œβ€β€‹β€Œβ€‹ο»Ώβ€β€‹β€Œβ€Œβ€‹β€β€Œβ€‹β€Œβ€Œβ€Œβ€β€Œβ€β€Œβ€β€‹ο»Ώβ€Œβ€Œβ€Œο»Ώβ€Œβ€Œβ€β€‹β€Œβ€‹β€Œο»Ώβ€Œβ€‹β€Œβ€‹β€‹β€β€Œβ€Œβ€‹ο»Ώβ€‹β€β€‹ο»Ώβ€‹β€β€‹β€β€Œβ€Œβ€‹ο»Ώβ€Œβ€Œβ€Œβ€‹β€Œβ€‹β€‹β€ο»Ώβ€β€Œο»Ώβ€Œβ€‹β€Œβ€β€Œβ€Œβ€Œο»Ώβ€β€‹β€Œο»Ώβ€Œβ€‹β€‹ο»Ώο»Ώο»Ώβ€Œβ€β€‹β€β€Œβ€β€‹β€Œβ€Œο»Ώβ€‹ο»Ώβ€Œβ€β€Œβ€Œβ€Œβ€Œβ€Œβ€Œβ€Œο»Ώβ€‹β€β€Œβ€ο»Ώβ€‹β€‹ο»Ώο»Ώβ€Œβ€Œβ€β€β€‹β€Œο»Ώβ€Œβ€‹β€Œο»Ώβ€Œβ€‹β€Œο»Ώβ€‹β€‹β€Œο»Ώβ€‹ο»Ώβ€‹β€β€Œβ€Œβ€‹ο»Ώβ€‹ο»Ώβ€Œβ€‹β€‹β€Œβ€‹β€β€Œβ€Œβ€‹ο»Ώβ€‹β€β€Œβ€‹β€Œβ€β€‹β€β€Œβ€Œβ€‹ο»Ώβ€‹β€β€Œβ€‹β€Œβ€β€Œβ€β€β€Œβ€Œβ€ο»Ώβ€β€Œο»Ώβ€Œβ€‹β€Œβ€β€Œβ€Œβ€Œβ€ο»Ώβ€‹β€‹ο»Ώβ€Œβ€‹β€‹ο»Ώβ€Œο»Ώβ€‹ο»Ώβ€‹β€Œβ€‹β€ο»Ώβ€β€Œο»Ώβ€‹ο»Ώβ€Œβ€β€‹β€Œβ€Œβ€ο»Ώβ€β€Œβ€β€β€Œβ€Œο»Ώβ€Œβ€‹β€Œο»Ώβ€β€Œβ€‹β€ο»Ώβ€β€Œο»Ώβ€‹ο»Ώβ€Œο»Ώβ€Œβ€‹β€Œο»Ώβ€Œβ€Œβ€Œβ€β€Œβ€‹β€Œβ€β€β€Œβ€Œβ€ο»Ώο»Ώβ€‹β€β€Œβ€β€Œβ€β€β€Œβ€Œβ€β€Œβ€‹β€‹ο»Ώο»Ώβ€Œβ€Œβ€β€Œο»Ώβ€Œο»Ώβ€‹β€‹β€Œβ€β€ο»Ώβ€Œβ€Œβ€Œβ€β€Œβ€β€‹β€Œβ€Œο»Ώβ€Œβ€‹β€Œο»Ώβ€Œβ€Œβ€Œβ€β€Œβ€β€‹ο»Ώβ€Œβ€β€Œβ€Œβ€Œβ€Œβ€Œβ€ο»Ώβ€Œβ€Œβ€Œβ€‹β€Œβ€Œο»Ώβ€Œβ€β€Œο»Ώβ€Œβ€Œβ€Œβ€‹ο»Ώο»Ώβ€Œβ€ο»Ώβ€‹β€Œβ€β€Œβ€β€Œο»Ώβ€β€β€‹ο»Ώβ€Œβ€‹β€Œβ€ο»Ώβ€β€Œβ€‹β€Œο»Ώβ€Œβ€‹ο»Ώο»Ώβ€‹β€β€Œβ€β€Œο»Ώβ€Œβ€‹β€Œο»Ώβ€β€Œβ€Œο»Ώβ€‹β€‹β€Œβ€β€Œβ€Œβ€‹ο»Ώο»Ώβ€Œβ€Œβ€β€‹β€β€Œβ€ο»Ώβ€‹β€Œβ€ο»Ώο»Ώβ€Œβ€β€Œο»Ώβ€‹β€β€Œβ€β€Œο»Ώβ€‹β€‹β€Œβ€β€‹β€Œβ€Œο»Ώβ€Œβ€‹β€Œβ€β€β€‹β€‹ο»Ώο»Ώβ€Œβ€Œο»Ώβ€‹β€‹β€Œβ€β€‹β€Œβ€Œβ€β€Œο»Ώβ€Œβ€β€Œβ€Œβ€Œβ€‹β€‹β€β€Œο»Ώβ€Œβ€Œβ€Œβ€β€β€Œβ€Œβ€ο»Ώβ€‹β€Œβ€β€Œβ€‹β€Œβ€β€Œβ€Œβ€Œο»Ώβ€‹β€β€‹β€β€Œβ€Œβ€‹ο»Ώβ€Œβ€Œβ€Œβ€‹β€‹β€β€Œβ€Œο»Ώο»Ώβ€Œβ€β€ο»Ώβ€Œβ€β€Œβ€Œβ€Œο»Ώβ€β€Œβ€‹β€β€Œβ€Œβ€‹ο»Ώβ€‹ο»Ώβ€Œβ€‹β€Œβ€‹β€‹β€β€Œβ€Œβ€‹ο»Ώβ€‹ο»Ώβ€Œβ€‹β€Œβ€‹β€‹β€β€Œβ€Œβ€‹ο»Ώβ€‹β€β€‹ο»Ώβ€‹β€β€Œβ€‹β€β€β€‹ο»Ώβ€‹β€‹β€‹ο»Ώβ€Œο»Ώβ€Œο»Ώβ€β€β€‹β€ο»Ώβ€Œβ€Œβ€β€β€Œβ€Œβ€Œβ€‹β€β€Œβ€β€‹β€β€Œβ€ο»Ώβ€Œβ€Œβ€β€β€Œβ€Œβ€Œβ€‹β€‹β€Œβ€Œβ€Œβ€‹β€‹β€β€Œβ€Œβ€‹ο»Ώβ€‹β€β€‹ο»Ώβ€‹β€β€‹β€β€Œβ€Œβ€‹ο»Ώβ€Œβ€Œβ€Œβ€‹β€Œβ€‹β€‹β€ο»Ώβ€β€Œο»Ώβ€‹β€β€Œβ€β€β€Œβ€Œβ€β€‹ο»Ώβ€Œβ€β€β€‹β€Œβ€Œβ€Œβ€‹β€Œβ€β€Œβ€Œβ€Œο»Ώβ€β€‹β€Œο»Ώβ€Œβ€‹β€‹β€β€Œβ€Œβ€‹ο»Ώβ€Œβ€Œβ€Œβ€‹β€‹β€β€Œβ€Œο»Ώο»Ώβ€Œβ€β€ο»Ώβ€Œβ€β€Œβ€Œβ€Œο»Ώβ€β€Œβ€‹β€β€Œβ€Œβ€‹ο»Ώβ€‹ο»Ώβ€Œβ€‹β€Œβ€‹β€‹β€β€Œβ€Œβ€‹ο»Ώβ€‹ο»Ώβ€Œβ€‹β€Œβ€‹β€‹β€β€Œβ€Œβ€‹ο»Ώβ€‹β€β€‹ο»Ώβ€‹β€β€Œβ€Œβ€‹ο»Ώβ€Œβ€ο»Ώο»Ώβ€‹ο»Ώβ€Œβ€β€Œβ€Œβ€Œο»Ώβ€Œβ€‹β€Œο»Ώβ€Œβ€Œβ€‹β€β€Œο»Ώβ€β€Œβ€Œο»Ώβ€Œο»Ώβ€Œβ€Œβ€Œβ€Œβ€Œβ€‹β€β€‹β€Œβ€β€β€Œβ€Œβ€‹β€Œβ€‹β€‹β€β€Œβ€Œβ€‹ο»Ώβ€‹β€β€‹ο»Ώβ€‹β€β€‹β€β€Œβ€Œβ€‹ο»Ώβ€Œβ€Œβ€Œβ€‹β€Œβ€‹β€‹β€ο»Ώβ€β€Œβ€β€‹ο»Ώβ€Œβ€β€β€‹β€Œβ€β€β€Œβ€Œβ€ο»Ώβ€‹β€Œβ€β€Œβ€‹β€Œο»Ώβ€‹β€β€Œβ€β€Œβ€Œβ€Œβ€ο»Ώβ€β€‹β€β€Œβ€Œβ€‹ο»Ώβ€Œβ€Œβ€Œβ€‹β€‹β€β€Œβ€Œο»Ώο»Ώβ€Œβ€β€ο»Ώβ€Œβ€β€Œβ€Œβ€Œο»Ώβ€β€Œβ€‹β€β€Œβ€Œβ€‹ο»Ώβ€‹ο»Ώβ€Œβ€‹β€Œβ€‹β€‹β€β€Œβ€Œβ€‹ο»Ώβ€‹ο»Ώβ€Œβ€‹β€Œβ€‹β€‹β€β€Œβ€Œβ€‹ο»Ώβ€‹β€β€‹ο»Ώβ€‹β€β€Œο»Ώβ€Œβ€‹β€‹ο»Ώβ€β€‹β€Œβ€β€‹β€Œβ€‹ο»Ώβ€β€‹β€Œβ€Œβ€‹β€β€Œβ€‹β€Œβ€Œβ€Œβ€β€Œβ€β€Œβ€β€‹ο»Ώβ€Œβ€Œβ€Œο»Ώβ€Œβ€Œβ€β€‹β€Œβ€‹β€Œο»Ώβ€Œβ€‹β€Œβ€‹β€‹β€β€Œβ€Œβ€‹ο»Ώβ€‹β€β€‹ο»Ώβ€‹β€β€‹β€β€Œβ€Œβ€‹ο»Ώβ€Œβ€Œβ€Œβ€‹β€Œβ€‹β€‹β€ο»Ώβ€β€Œο»Ώβ€Œβ€‹β€Œβ€β€Œβ€Œβ€Œο»Ώβ€β€‹β€Œο»Ώβ€Œβ€‹β€‹β€β€Œβ€β€Œο»Ώβ€‹β€‹β€Œβ€β€Œβ€Œβ€Œο»Ώβ€‹β€β€Œο»Ώβ€‹ο»Ώβ€Œο»Ώβ€‹β€‹β€Œβ€β€Œβ€Œβ€Œβ€β€‹ο»Ώβ€Œο»Ώβ€Œβ€‹β€Œβ€β€β€Œβ€Œο»Ώβ€Œβ€β€Œβ€β€Œβ€Œβ€‹ο»Ώο»Ώβ€Œβ€Œο»Ώβ€‹β€‹β€Œο»Ώβ€Œβ€Œβ€Œβ€β€‹β€β€Œβ€ο»Ώβ€‹β€Œβ€β€β€Œβ€Œο»Ώβ€‹ο»Ώβ€Œβ€β€β€‹β€Œβ€β€Œβ€Œβ€Œβ€β€Œβ€‹β€‹β€β€‹β€β€Œο»Ώο»Ώβ€Œ

[Image: Image for post]β€‹β€‹β€‹β€‹β€Œο»Ώβ€ο»Ώβ€‹β€β€‹β€β€Œβ€ο»Ώο»Ώβ€Œο»Ώβ€‹β€β€Œβ€β€β€Œβ€Œβ€β€Œο»Ώβ€Œβ€β€β€Œβ€Œβ€ο»Ώβ€β€‹β€β€‹β€β€‹ο»Ώβ€β€β€‹β€β€‹β€β€Œο»Ώβ€‹ο»Ώβ€Œβ€β€‹β€Œβ€Œβ€ο»Ώβ€β€Œβ€β€β€Œβ€Œο»Ώβ€Œβ€‹β€Œο»Ώβ€β€Œβ€‹β€ο»Ώβ€β€Œβ€β€β€Œβ€Œβ€ο»Ώο»Ώβ€‹β€β€‹β€β€‹β€ο»Ώβ€‹β€‹β€β€‹β€β€Œβ€β€β€‹β€Œο»Ώβ€‹β€β€Œβ€β€Œβ€Œβ€Œβ€β€Œβ€β€‹β€β€‹β€β€‹ο»Ώβ€β€β€‹β€β€‹β€β€Œβ€β€β€‹β€Œο»Ώβ€Œβ€‹β€Œο»Ώβ€Œβ€‹β€Œο»Ώβ€‹β€‹β€Œο»Ώβ€‹ο»Ώβ€‹ο»Ώβ€β€β€‹β€ο»Ώο»Ώβ€‹β€ο»Ώο»Ώβ€Œβ€β€β€Œβ€Œβ€ο»Ώβ€β€Œο»Ώβ€Œβ€‹β€Œβ€β€Œβ€Œβ€Œβ€ο»Ώβ€‹β€‹ο»Ώβ€Œβ€‹β€‹ο»Ώβ€Œο»Ώβ€‹ο»Ώβ€‹β€Œβ€‹β€ο»Ώβ€β€Œο»Ώβ€‹ο»Ώβ€Œβ€β€‹β€Œβ€Œβ€ο»Ώβ€β€Œβ€β€β€Œβ€Œο»Ώβ€Œβ€‹β€Œο»Ώβ€β€Œβ€‹β€ο»Ώβ€β€Œο»Ώβ€‹ο»Ώβ€Œο»Ώβ€Œβ€‹β€Œο»Ώβ€Œβ€Œβ€Œβ€β€Œβ€‹β€Œβ€β€β€Œβ€Œβ€ο»Ώο»Ώβ€‹β€ο»Ώο»Ώβ€Œβ€β€β€Œβ€Œβ€ο»Ώβ€β€Œο»Ώβ€Œβ€‹β€Œβ€β€Œβ€Œβ€Œβ€ο»Ώβ€β€Œο»Ώβ€Œβ€‹β€‹β€ο»Ώο»Ώβ€Œβ€β€Œβ€Œβ€Œβ€β€Œβ€‹β€Œβ€β€β€Œβ€Œο»Ώβ€Œβ€‹β€‹β€ο»Ώο»Ώβ€Œβ€ο»Ώβ€Œβ€Œβ€ο»Ώο»Ώβ€Œβ€β€Œβ€‹β€Œβ€β€Œβ€Œβ€‹ο»Ώο»Ώβ€Œβ€Œο»Ώβ€‹β€‹β€Œο»Ώβ€‹β€β€Œβ€β€Œβ€Œβ€Œο»Ώβ€‹ο»Ώβ€Œβ€β€Œβ€Œβ€Œβ€ο»Ώβ€β€Œο»Ώβ€Œβ€‹β€Œβ€β€‹β€Œβ€Œο»Ώβ€Œβ€‹β€Œβ€β€β€Œβ€Œβ€ο»Ώο»Ώβ€Œβ€ο»Ώβ€β€‹ο»Ώβ€ο»Ώβ€Œβ€β€β€Œβ€Œβ€β€Œβ€‹β€‹ο»Ώο»Ώβ€Œβ€Œβ€β€Œο»Ώβ€Œο»Ώβ€‹β€‹β€Œβ€β€ο»Ώβ€Œβ€Œβ€Œβ€β€Œβ€β€‹β€Œβ€Œο»Ώβ€Œβ€‹β€Œο»Ώβ€Œβ€Œβ€Œβ€β€Œβ€β€‹ο»Ώβ€Œβ€β€Œβ€Œβ€Œβ€Œβ€Œβ€ο»Ώβ€Œβ€Œβ€Œβ€‹β€Œβ€Œο»Ώβ€Œβ€β€Œο»Ώβ€Œβ€Œβ€Œβ€‹ο»Ώο»Ώβ€Œβ€ο»Ώβ€‹β€Œβ€β€Œβ€β€Œο»Ώβ€β€β€‹ο»Ώβ€Œβ€‹β€Œβ€ο»Ώβ€β€Œβ€‹β€Œο»Ώβ€Œβ€‹ο»Ώο»Ώβ€‹ο»Ώβ€ο»Ώβ€Œο»Ώβ€Œβ€‹β€Œο»Ώβ€β€Œβ€Œο»Ώβ€‹β€‹β€Œβ€β€Œβ€Œβ€‹ο»Ώο»Ώβ€Œβ€Œβ€β€‹β€β€Œβ€ο»Ώβ€‹β€Œβ€ο»Ώο»Ώβ€Œβ€β€Œο»Ώβ€‹ο»Ώβ€ο»Ώβ€Œο»Ώβ€‹β€‹β€Œβ€β€‹β€Œβ€Œο»Ώβ€Œβ€‹β€Œβ€β€β€‹β€‹ο»Ώο»Ώβ€Œβ€Œο»Ώβ€‹β€‹β€Œβ€β€‹β€Œβ€Œβ€β€Œο»Ώβ€Œβ€β€Œβ€Œβ€Œβ€‹β€‹β€β€Œο»Ώβ€Œβ€Œβ€Œβ€β€β€Œβ€Œβ€ο»Ώβ€‹β€Œβ€β€Œβ€‹β€Œβ€β€Œβ€Œβ€Œο»Ώβ€‹β€β€‹β€β€Œβ€Œβ€‹ο»Ώβ€Œβ€Œβ€Œβ€‹β€‹β€β€Œβ€Œο»Ώο»Ώβ€Œβ€β€ο»Ώβ€Œβ€β€Œβ€Œβ€Œο»Ώβ€β€Œβ€‹β€β€Œβ€Œβ€‹ο»Ώβ€‹ο»Ώβ€Œβ€‹β€Œβ€‹β€‹β€β€Œβ€Œβ€‹ο»Ώβ€‹ο»Ώβ€Œβ€‹β€Œβ€‹β€‹β€β€Œβ€Œβ€‹ο»Ώβ€‹β€β€‹ο»Ώβ€‹β€β€Œβ€‹β€β€β€‹ο»Ώβ€‹β€‹β€‹ο»Ώβ€Œο»Ώβ€Œο»Ώβ€β€β€‹β€ο»Ώβ€Œβ€Œβ€β€β€Œβ€Œβ€Œβ€‹β€β€Œβ€β€‹β€β€Œβ€ο»Ώβ€Œβ€Œβ€β€β€Œβ€Œβ€Œβ€‹β€‹β€Œβ€Œβ€Œβ€‹β€‹β€β€Œβ€Œβ€‹ο»Ώβ€‹β€β€‹ο»Ώβ€‹β€β€‹β€β€Œβ€Œβ€‹ο»Ώβ€Œβ€Œβ€Œβ€‹β€Œβ€‹β€‹β€ο»Ώβ€β€Œο»Ώβ€‹β€β€Œβ€β€β€Œβ€Œβ€β€‹ο»Ώβ€Œβ€β€β€‹β€Œβ€Œβ€Œβ€‹β€Œβ€β€Œβ€Œβ€Œο»Ώβ€β€‹β€Œο»Ώβ€Œβ€‹β€‹β€β€Œβ€Œβ€‹ο»Ώβ€Œβ€Œβ€Œβ€‹β€‹β€β€Œβ€Œο»Ώο»Ώβ€Œβ€β€ο»Ώβ€Œβ€β€Œβ€Œβ€Œο»Ώβ€β€Œβ€‹β€β€Œβ€Œβ€‹ο»Ώβ€‹ο»Ώβ€Œβ€‹β€Œβ€‹β€‹β€β€Œβ€Œβ€‹ο»Ώβ€‹ο»Ώβ€Œβ€‹β€Œβ€‹β€‹β€β€Œβ€Œβ€‹ο»Ώβ€‹β€β€‹ο»Ώβ€‹β€β€Œβ€‹ο»Ώο»Ώβ€Œο»Ώβ€β€Œβ€Œο»Ώβ€‹β€Œβ€‹ο»Ώβ€Œβ€Œβ€‹ο»Ώβ€Œο»Ώβ€Œβ€Œβ€Œβ€‹β€Œβ€‹ο»Ώβ€Œβ€Œβ€β€‹β€β€Œβ€β€β€β€‹ο»Ώβ€Œβ€‹β€Œβ€Œβ€‹β€β€Œο»Ώβ€Œβ€β€‹β€β€Œβ€Œβ€‹ο»Ώβ€‹β€β€‹ο»Ώβ€‹β€β€‹β€β€Œβ€Œβ€‹ο»Ώβ€Œβ€Œβ€Œβ€‹β€Œβ€‹β€‹β€ο»Ώβ€β€Œβ€β€‹ο»Ώβ€Œβ€β€β€‹β€Œβ€β€β€Œβ€Œβ€ο»Ώβ€‹β€Œβ€β€Œβ€‹β€Œο»Ώβ€‹β€β€Œβ€β€Œβ€Œβ€Œβ€ο»Ώβ€β€‹β€β€Œβ€Œβ€‹ο»Ώβ€Œβ€Œβ€Œβ€‹β€‹β€β€Œβ€Œο»Ώο»Ώβ€Œβ€β€ο»Ώβ€Œβ€β€Œβ€Œβ€Œο»Ώβ€β€Œβ€‹β€β€Œβ€Œβ€‹ο»Ώβ€‹ο»Ώβ€Œβ€‹β€Œβ€‹β€‹β€β€Œβ€Œβ€‹ο»Ώβ€‹ο»Ώβ€Œβ€‹β€Œβ€‹β€‹β€β€Œβ€Œβ€‹ο»Ώβ€‹β€β€‹ο»Ώβ€‹β€β€Œβ€Œβ€Œβ€Œβ€Œβ€Œβ€β€‹β€Œβ€β€Œβ€β€Œο»Ώβ€Œβ€Œβ€‹ο»Ώβ€Œο»Ώβ€Œβ€β€Œβ€‹β€‹ο»Ώβ€‹β€Œβ€Œβ€Œο»Ώο»Ώβ€Œβ€Œβ€‹β€β€Œβ€β€β€‹β€‹ο»Ώβ€Œβ€‹β€Œβ€‹ο»Ώο»Ώβ€‹β€β€Œβ€Œβ€‹ο»Ώβ€‹β€β€‹ο»Ώβ€‹β€β€‹β€β€Œβ€Œβ€‹ο»Ώβ€Œβ€Œβ€Œβ€‹β€Œβ€‹β€‹β€ο»Ώβ€β€Œο»Ώβ€Œβ€‹β€Œβ€β€Œβ€Œβ€Œο»Ώβ€β€‹β€Œο»Ώβ€Œβ€‹β€‹ο»Ώο»Ώο»Ώβ€Œβ€β€‹β€β€Œβ€β€‹β€Œβ€Œο»Ώβ€‹ο»Ώβ€Œβ€β€Œβ€Œβ€Œβ€Œβ€Œβ€Œβ€Œο»Ώβ€‹β€β€Œβ€ο»Ώβ€‹β€‹ο»Ώο»Ώβ€Œβ€Œβ€β€β€‹β€Œο»Ώβ€Œβ€‹β€Œο»Ώβ€Œβ€‹β€Œο»Ώβ€‹β€‹β€Œο»Ώβ€‹ο»Ώβ€‹β€β€Œβ€Œβ€‹ο»Ώβ€‹ο»Ώβ€Œβ€‹β€‹β€Œβ€‹β€β€Œβ€Œβ€‹ο»Ώβ€‹β€β€Œβ€‹β€Œβ€β€‹β€β€Œβ€Œβ€‹ο»Ώβ€‹β€β€Œβ€‹β€Œβ€β€Œβ€β€β€Œβ€Œβ€ο»Ώβ€β€Œο»Ώβ€Œβ€‹β€Œβ€β€Œβ€Œβ€Œβ€ο»Ώβ€‹β€‹ο»Ώβ€Œβ€‹β€‹ο»Ώβ€Œο»Ώβ€‹ο»Ώβ€‹β€Œβ€‹β€ο»Ώβ€β€Œο»Ώβ€‹ο»Ώβ€Œβ€β€‹β€Œβ€Œβ€ο»Ώβ€β€Œβ€β€β€Œβ€Œο»Ώβ€Œβ€‹β€Œο»Ώβ€β€Œβ€‹β€ο»Ώβ€β€Œο»Ώβ€‹ο»Ώβ€Œο»Ώβ€Œβ€‹β€Œο»Ώβ€Œβ€Œβ€Œβ€β€Œβ€‹β€Œβ€β€β€Œβ€Œβ€ο»Ώο»Ώβ€‹β€β€Œβ€β€Œβ€β€β€Œβ€Œβ€β€Œβ€‹β€‹ο»Ώο»Ώβ€Œβ€Œβ€β€Œο»Ώβ€Œο»Ώβ€‹β€‹β€Œβ€β€ο»Ώβ€Œβ€Œβ€Œβ€β€Œβ€β€‹β€Œβ€Œο»Ώβ€Œβ€‹β€Œο»Ώβ€Œβ€Œβ€Œβ€β€Œβ€β€‹ο»Ώβ€Œβ€β€Œβ€Œβ€Œβ€Œβ€Œβ€ο»Ώβ€Œβ€Œβ€Œβ€‹β€Œβ€Œο»Ώβ€Œβ€β€Œο»Ώβ€Œβ€Œβ€Œβ€‹ο»Ώο»Ώβ€Œβ€ο»Ώβ€‹β€Œβ€β€Œβ€β€Œο»Ώβ€β€β€‹ο»Ώβ€Œβ€‹β€Œβ€ο»Ώβ€β€Œβ€‹β€Œο»Ώβ€Œβ€‹ο»Ώο»Ώβ€‹β€β€Œβ€β€Œο»Ώβ€Œβ€‹β€Œο»Ώβ€β€Œβ€Œο»Ώβ€‹β€‹β€Œβ€β€Œβ€Œβ€‹ο»Ώο»Ώβ€Œβ€Œβ€β€‹β€β€Œβ€ο»Ώβ€‹β€Œβ€ο»Ώο»Ώβ€Œβ€β€Œο»Ώβ€‹β€β€Œβ€β€Œο»Ώβ€‹β€‹β€Œβ€β€‹β€Œβ€Œο»Ώβ€Œβ€‹β€Œβ€β€β€‹β€‹ο»Ώο»Ώβ€Œβ€Œο»Ώβ€‹β€‹β€Œβ€β€‹β€Œβ€Œβ€β€Œο»Ώβ€Œβ€β€Œβ€Œβ€Œβ€‹β€‹β€β€Œο»Ώβ€Œβ€Œβ€Œβ€β€β€Œβ€Œβ€ο»Ώβ€‹β€Œβ€β€Œβ€‹β€Œβ€β€Œβ€Œβ€Œο»Ώβ€‹β€β€‹β€β€Œβ€Œβ€‹ο»Ώβ€Œβ€Œβ€Œβ€‹β€‹β€β€Œβ€Œο»Ώο»Ώβ€Œβ€β€ο»Ώβ€Œβ€β€Œβ€Œβ€Œο»Ώβ€β€Œβ€‹β€β€Œβ€Œβ€‹ο»Ώβ€‹ο»Ώβ€Œβ€‹β€Œβ€‹β€‹β€β€Œβ€Œβ€‹ο»Ώβ€‹ο»Ώβ€Œβ€‹β€Œβ€‹β€‹β€β€Œβ€Œβ€‹ο»Ώβ€‹β€β€‹ο»Ώβ€‹β€β€Œβ€‹β€β€β€‹ο»Ώβ€‹β€‹β€‹ο»Ώβ€Œο»Ώβ€Œο»Ώβ€β€β€‹β€ο»Ώβ€Œβ€Œβ€β€β€Œβ€Œβ€Œβ€‹β€β€Œβ€β€‹β€β€Œβ€ο»Ώβ€Œβ€Œβ€β€β€Œβ€Œβ€Œβ€‹β€‹β€Œβ€Œβ€Œβ€‹β€‹β€β€Œβ€Œβ€‹ο»Ώβ€‹β€β€‹ο»Ώβ€‹β€β€‹β€β€Œβ€Œβ€‹ο»Ώβ€Œβ€Œβ€Œβ€‹β€Œβ€‹β€‹β€ο»Ώβ€β€Œο»Ώβ€‹β€β€Œβ€β€β€Œβ€Œβ€β€‹ο»Ώβ€Œβ€β€β€‹β€Œβ€Œβ€Œβ€‹β€Œβ€β€Œβ€Œβ€Œο»Ώβ€β€‹β€Œο»Ώβ€Œβ€‹β€‹β€β€Œβ€Œβ€‹ο»Ώβ€Œβ€Œβ€Œβ€‹β€‹β€β€Œβ€Œο»Ώο»Ώβ€Œβ€β€ο»Ώβ€Œβ€β€Œβ€Œβ€Œο»Ώβ€β€Œβ€‹β€β€Œβ€Œβ€‹ο»Ώβ€‹ο»Ώβ€Œβ€‹β€Œβ€‹β€‹β€β€Œβ€Œβ€‹ο»Ώβ€‹ο»Ώβ€Œβ€‹β€Œβ€‹β€‹β€β€Œβ€Œβ€‹ο»Ώβ€‹β€β€‹ο»Ώβ€‹β€β€Œβ€‹ο»Ώο»Ώβ€Œο»Ώβ€β€Œβ€Œο»Ώβ€‹β€Œβ€‹ο»Ώβ€Œβ€Œβ€‹ο»Ώβ€Œο»Ώβ€Œβ€Œβ€Œβ€‹β€Œβ€‹ο»Ώβ€Œβ€Œβ€β€‹β€β€Œβ€β€β€β€‹ο»Ώβ€Œβ€‹β€Œβ€Œβ€‹β€β€Œο»Ώβ€Œβ€β€‹β€β€Œβ€Œβ€‹ο»Ώβ€‹β€β€‹ο»Ώβ€‹β€β€‹β€β€Œβ€Œβ€‹ο»Ώβ€Œβ€Œβ€Œβ€‹β€Œβ€‹β€‹β€ο»Ώβ€β€Œβ€β€‹ο»Ώβ€Œβ€β€β€‹β€Œβ€β€β€Œβ€Œβ€ο»Ώβ€‹β€Œβ€β€Œβ€‹β€Œο»Ώβ€‹β€β€Œβ€β€Œβ€Œβ€Œβ€ο»Ώβ€β€‹β€β€Œβ€Œβ€‹ο»Ώβ€Œβ€Œβ€Œβ€‹β€‹β€β€Œβ€Œο»Ώο»Ώβ€Œβ€β€ο»Ώβ€Œβ€β€Œβ€Œβ€Œο»Ώβ€β€Œβ€‹β€β€Œβ€Œβ€‹ο»Ώβ€‹ο»Ώβ€Œβ€‹β€Œβ€‹β€‹β€β€Œβ€Œβ€‹ο»Ώβ€‹ο»Ώβ€Œβ€‹β€Œβ€‹β€‹β€β€Œβ€Œβ€‹ο»Ώβ€‹β€β€‹ο»Ώβ€‹β€β€Œβ€Œβ€Œβ€Œβ€Œβ€Œβ€β€‹β€Œβ€β€Œβ€β€Œο»Ώβ€Œβ€Œβ€‹ο»Ώβ€Œο»Ώβ€Œβ€β€Œβ€‹β€‹ο»Ώβ€‹β€Œβ€Œβ€Œο»Ώο»Ώβ€Œβ€Œβ€‹β€β€Œβ€β€β€‹β€‹ο»Ώβ€Œβ€‹β€Œβ€‹ο»Ώο»Ώβ€‹β€β€Œβ€Œβ€‹ο»Ώβ€‹β€β€‹ο»Ώβ€‹β€β€‹β€β€Œβ€Œβ€‹ο»Ώβ€Œβ€Œβ€Œβ€‹β€Œβ€‹β€‹β€ο»Ώβ€β€Œο»Ώβ€Œβ€‹β€Œβ€β€Œβ€Œβ€Œο»Ώβ€β€‹β€Œο»Ώβ€Œβ€‹β€‹β€β€Œβ€β€Œο»Ώβ€‹β€‹β€Œβ€β€Œβ€Œβ€Œο»Ώβ€‹β€β€Œο»Ώβ€‹ο»Ώβ€Œο»Ώβ€‹β€‹β€Œβ€β€Œβ€Œβ€Œβ€β€‹ο»Ώβ€Œο»Ώβ€Œβ€‹β€Œβ€β€β€Œβ€Œο»Ώβ€Œβ€β€Œβ€β€Œβ€Œβ€‹ο»Ώο»Ώβ€Œβ€Œο»Ώβ€‹β€‹β€Œο»Ώβ€Œβ€Œβ€Œβ€β€‹β€β€Œβ€ο»Ώβ€‹β€Œβ€β€β€Œβ€Œο»Ώβ€‹ο»Ώβ€Œβ€β€β€‹β€Œβ€β€Œβ€Œβ€Œβ€β€Œβ€‹β€‹β€β€‹β€β€Œο»Ώο»Ώβ€Œ

Notice here that two operations are occurring on the bytes of the decoded blob. First the bytes are XOR’d by the number corresponding to the decrypt function (10 in this case) and after this any byte matching that same number is rewritten to 0. This function doesn’t write anything to a file or return any value, these decrypt functions aren’t actually producing any results. It might be interesting to get the results of these decrypt functions and see if they produce anything useful.β€‹β€‹β€‹β€‹β€Œο»Ώβ€ο»Ώβ€‹β€β€‹β€β€Œβ€ο»Ώο»Ώβ€Œο»Ώβ€‹β€β€Œβ€β€β€Œβ€Œβ€β€Œο»Ώβ€Œβ€β€β€Œβ€Œβ€ο»Ώβ€β€‹β€β€‹β€β€‹ο»Ώβ€β€β€‹β€β€‹β€β€Œο»Ώβ€‹ο»Ώβ€Œβ€β€‹β€Œβ€Œβ€ο»Ώβ€β€Œβ€β€β€Œβ€Œο»Ώβ€Œβ€‹β€Œο»Ώβ€β€Œβ€‹β€ο»Ώβ€β€Œβ€β€β€Œβ€Œβ€ο»Ώο»Ώβ€‹β€β€‹β€β€‹β€ο»Ώβ€‹β€‹β€β€‹β€β€Œβ€β€β€‹β€Œο»Ώβ€‹β€β€Œβ€β€Œβ€Œβ€Œβ€β€Œβ€β€‹β€β€‹β€β€‹ο»Ώβ€β€β€‹β€β€‹β€β€Œβ€β€β€‹β€Œο»Ώβ€Œβ€‹β€Œο»Ώβ€Œβ€‹β€Œο»Ώβ€‹β€‹β€Œο»Ώβ€‹ο»Ώβ€‹ο»Ώβ€β€β€‹β€ο»Ώο»Ώβ€‹β€ο»Ώο»Ώβ€Œβ€β€β€Œβ€Œβ€ο»Ώβ€β€Œο»Ώβ€Œβ€‹β€Œβ€β€Œβ€Œβ€Œβ€ο»Ώβ€‹β€‹ο»Ώβ€Œβ€‹β€‹ο»Ώβ€Œο»Ώβ€‹ο»Ώβ€‹β€Œβ€‹β€ο»Ώβ€β€Œο»Ώβ€‹ο»Ώβ€Œβ€β€‹β€Œβ€Œβ€ο»Ώβ€β€Œβ€β€β€Œβ€Œο»Ώβ€Œβ€‹β€Œο»Ώβ€β€Œβ€‹β€ο»Ώβ€β€Œο»Ώβ€‹ο»Ώβ€Œο»Ώβ€Œβ€‹β€Œο»Ώβ€Œβ€Œβ€Œβ€β€Œβ€‹β€Œβ€β€β€Œβ€Œβ€ο»Ώο»Ώβ€‹β€ο»Ώο»Ώβ€Œβ€β€β€Œβ€Œβ€ο»Ώβ€β€Œο»Ώβ€Œβ€‹β€Œβ€β€Œβ€Œβ€Œβ€ο»Ώβ€β€Œο»Ώβ€Œβ€‹β€‹β€ο»Ώο»Ώβ€Œβ€β€Œβ€Œβ€Œβ€β€Œβ€‹β€Œβ€β€β€Œβ€Œο»Ώβ€Œβ€‹β€‹β€ο»Ώο»Ώβ€Œβ€ο»Ώβ€Œβ€Œβ€ο»Ώο»Ώβ€Œβ€β€Œβ€‹β€Œβ€β€Œβ€Œβ€‹ο»Ώο»Ώβ€Œβ€Œο»Ώβ€‹β€‹β€Œο»Ώβ€‹β€β€Œβ€β€Œβ€Œβ€Œο»Ώβ€‹ο»Ώβ€Œβ€β€Œβ€Œβ€Œβ€ο»Ώβ€β€Œο»Ώβ€Œβ€‹β€Œβ€β€‹β€Œβ€Œο»Ώβ€Œβ€‹β€Œβ€β€β€Œβ€Œβ€ο»Ώο»Ώβ€Œβ€ο»Ώβ€β€‹ο»Ώβ€ο»Ώβ€Œβ€β€β€Œβ€Œβ€β€Œβ€‹β€‹ο»Ώο»Ώβ€Œβ€Œβ€β€Œο»Ώβ€Œο»Ώβ€‹β€‹β€Œβ€β€ο»Ώβ€Œβ€Œβ€Œβ€β€Œβ€β€‹β€Œβ€Œο»Ώβ€Œβ€‹β€Œο»Ώβ€Œβ€Œβ€Œβ€β€Œβ€β€‹ο»Ώβ€Œβ€β€Œβ€Œβ€Œβ€Œβ€Œβ€ο»Ώβ€Œβ€Œβ€Œβ€‹β€Œβ€Œο»Ώβ€Œβ€β€Œο»Ώβ€Œβ€Œβ€Œβ€‹ο»Ώο»Ώβ€Œβ€ο»Ώβ€‹β€Œβ€β€Œβ€β€Œο»Ώβ€β€β€‹ο»Ώβ€Œβ€‹β€Œβ€ο»Ώβ€β€Œβ€‹β€Œο»Ώβ€Œβ€‹ο»Ώο»Ώβ€‹ο»Ώβ€ο»Ώβ€Œο»Ώβ€Œβ€‹β€Œο»Ώβ€β€Œβ€Œο»Ώβ€‹β€‹β€Œβ€β€Œβ€Œβ€‹ο»Ώο»Ώβ€Œβ€Œβ€β€‹β€β€Œβ€ο»Ώβ€‹β€Œβ€ο»Ώο»Ώβ€Œβ€β€Œο»Ώβ€‹ο»Ώβ€ο»Ώβ€Œο»Ώβ€‹β€‹β€Œβ€β€‹β€Œβ€Œο»Ώβ€Œβ€‹β€Œβ€β€β€‹β€‹ο»Ώο»Ώβ€Œβ€Œο»Ώβ€‹β€‹β€Œβ€β€‹β€Œβ€Œβ€β€Œο»Ώβ€Œβ€β€Œβ€Œβ€Œβ€‹β€‹β€β€Œο»Ώβ€Œβ€Œβ€Œβ€β€β€Œβ€Œβ€ο»Ώβ€‹β€Œβ€β€Œβ€‹β€Œβ€β€Œβ€Œβ€Œο»Ώβ€‹β€β€‹β€β€Œβ€Œβ€‹ο»Ώβ€Œβ€Œβ€Œβ€‹β€‹β€β€Œβ€Œο»Ώο»Ώβ€Œβ€β€ο»Ώβ€Œβ€β€Œβ€Œβ€Œο»Ώβ€β€Œβ€‹β€β€Œβ€Œβ€‹ο»Ώβ€‹ο»Ώβ€Œβ€‹β€Œβ€‹β€‹β€β€Œβ€Œβ€‹ο»Ώβ€‹ο»Ώβ€Œβ€‹β€Œβ€‹β€‹β€β€Œβ€Œβ€‹ο»Ώβ€‹β€β€‹ο»Ώβ€‹β€β€Œβ€‹β€β€β€‹ο»Ώβ€‹β€‹β€‹ο»Ώβ€Œο»Ώβ€Œο»Ώβ€β€β€‹β€ο»Ώβ€Œβ€Œβ€β€β€Œβ€Œβ€Œβ€‹β€β€Œβ€β€‹β€β€Œβ€ο»Ώβ€Œβ€Œβ€β€β€Œβ€Œβ€Œβ€‹β€‹β€Œβ€Œβ€Œβ€‹β€‹β€β€Œβ€Œβ€‹ο»Ώβ€‹β€β€‹ο»Ώβ€‹β€β€‹β€β€Œβ€Œβ€‹ο»Ώβ€Œβ€Œβ€Œβ€‹β€Œβ€‹β€‹β€ο»Ώβ€β€Œο»Ώβ€‹β€β€Œβ€β€β€Œβ€Œβ€β€‹ο»Ώβ€Œβ€β€β€‹β€Œβ€Œβ€Œβ€‹β€Œβ€β€Œβ€Œβ€Œο»Ώβ€β€‹β€Œο»Ώβ€Œβ€‹β€‹β€β€Œβ€Œβ€‹ο»Ώβ€Œβ€Œβ€Œβ€‹β€‹β€β€Œβ€Œο»Ώο»Ώβ€Œβ€β€ο»Ώβ€Œβ€β€Œβ€Œβ€Œο»Ώβ€β€Œβ€‹β€β€Œβ€Œβ€‹ο»Ώβ€‹ο»Ώβ€Œβ€‹β€Œβ€‹β€‹β€β€Œβ€Œβ€‹ο»Ώβ€‹ο»Ώβ€Œβ€‹β€Œβ€‹β€‹β€β€Œβ€Œβ€‹ο»Ώβ€‹β€β€‹ο»Ώβ€‹β€β€Œο»Ώβ€β€β€Œβ€‹β€Œβ€‹β€Œβ€Œβ€β€β€Œβ€‹ο»Ώβ€Œβ€‹ο»Ώβ€Œβ€Œβ€Œβ€‹β€‹ο»Ώβ€Œο»Ώβ€Œο»Ώβ€Œβ€ο»Ώο»Ώβ€Œβ€‹β€β€β€‹ο»Ώβ€Œβ€Œβ€‹ο»Ώβ€‹β€Œβ€Œβ€β€‹β€β€‹β€β€Œβ€Œβ€‹ο»Ώβ€‹β€β€‹ο»Ώβ€‹β€β€‹β€β€Œβ€Œβ€‹ο»Ώβ€Œβ€Œβ€Œβ€‹β€Œβ€‹β€‹β€ο»Ώβ€β€Œβ€β€‹ο»Ώβ€Œβ€β€β€‹β€Œβ€β€β€Œβ€Œβ€ο»Ώβ€‹β€Œβ€β€Œβ€‹β€Œο»Ώβ€‹β€β€Œβ€β€Œβ€Œβ€Œβ€ο»Ώβ€β€‹β€β€Œβ€Œβ€‹ο»Ώβ€Œβ€Œβ€Œβ€‹β€‹β€β€Œβ€Œο»Ώο»Ώβ€Œβ€β€ο»Ώβ€Œβ€β€Œβ€Œβ€Œο»Ώβ€β€Œβ€‹β€β€Œβ€Œβ€‹ο»Ώβ€‹ο»Ώβ€Œβ€‹β€Œβ€‹β€‹β€β€Œβ€Œβ€‹ο»Ώβ€‹ο»Ώβ€Œβ€‹β€Œβ€‹β€‹β€β€Œβ€Œβ€‹ο»Ώβ€‹β€β€‹ο»Ώβ€‹β€β€‹ο»Ώβ€β€Œβ€‹ο»Ώβ€‹β€‹β€‹β€ο»Ώβ€Œβ€Œβ€‹ο»Ώο»Ώβ€Œβ€Œβ€‹β€Œβ€‹ο»Ώβ€β€‹β€‹ο»Ώβ€Œβ€Œβ€Œβ€ο»Ώβ€Œβ€Œβ€Œβ€‹β€‹β€Œο»Ώβ€Œο»Ώβ€Œβ€‹ο»Ώβ€β€Œβ€‹ο»Ώβ€Œβ€‹β€β€Œβ€Œβ€‹ο»Ώβ€‹β€β€‹ο»Ώβ€‹β€β€‹β€β€Œβ€Œβ€‹ο»Ώβ€Œβ€Œβ€Œβ€‹β€Œβ€‹β€‹β€ο»Ώβ€β€Œο»Ώβ€Œβ€‹β€Œβ€β€Œβ€Œβ€Œο»Ώβ€β€‹β€Œο»Ώβ€Œβ€‹β€‹ο»Ώο»Ώο»Ώβ€Œβ€β€‹β€β€Œβ€β€‹β€Œβ€Œο»Ώβ€‹ο»Ώβ€Œβ€β€Œβ€Œβ€Œβ€Œβ€Œβ€Œβ€Œο»Ώβ€‹β€β€Œβ€ο»Ώβ€‹β€‹ο»Ώο»Ώβ€Œβ€Œβ€β€β€‹β€Œο»Ώβ€Œβ€‹β€Œο»Ώβ€Œβ€‹β€Œο»Ώβ€‹β€‹β€Œο»Ώβ€‹ο»Ώβ€‹β€β€Œβ€Œβ€‹ο»Ώβ€‹ο»Ώβ€Œβ€‹β€‹β€Œβ€‹β€β€Œβ€Œβ€‹ο»Ώβ€‹β€β€Œβ€‹β€Œβ€β€‹β€β€Œβ€Œβ€‹ο»Ώβ€‹β€β€Œβ€‹β€Œβ€β€Œβ€β€β€Œβ€Œβ€ο»Ώβ€β€Œο»Ώβ€Œβ€‹β€Œβ€β€Œβ€Œβ€Œβ€ο»Ώβ€‹β€‹ο»Ώβ€Œβ€‹β€‹ο»Ώβ€Œο»Ώβ€‹ο»Ώβ€‹β€Œβ€‹β€ο»Ώβ€β€Œο»Ώβ€‹ο»Ώβ€Œβ€β€‹β€Œβ€Œβ€ο»Ώβ€β€Œβ€β€β€Œβ€Œο»Ώβ€Œβ€‹β€Œο»Ώβ€β€Œβ€‹β€ο»Ώβ€β€Œο»Ώβ€‹ο»Ώβ€Œο»Ώβ€Œβ€‹β€Œο»Ώβ€Œβ€Œβ€Œβ€β€Œβ€‹β€Œβ€β€β€Œβ€Œβ€ο»Ώο»Ώβ€‹β€β€Œβ€β€Œβ€β€β€Œβ€Œβ€β€Œβ€‹β€‹ο»Ώο»Ώβ€Œβ€Œβ€β€Œο»Ώβ€Œο»Ώβ€‹β€‹β€Œβ€β€ο»Ώβ€Œβ€Œβ€Œβ€β€Œβ€β€‹β€Œβ€Œο»Ώβ€Œβ€‹β€Œο»Ώβ€Œβ€Œβ€Œβ€β€Œβ€β€‹ο»Ώβ€Œβ€β€Œβ€Œβ€Œβ€Œβ€Œβ€ο»Ώβ€Œβ€Œβ€Œβ€‹β€Œβ€Œο»Ώβ€Œβ€β€Œο»Ώβ€Œβ€Œβ€Œβ€‹ο»Ώο»Ώβ€Œβ€ο»Ώβ€‹β€Œβ€β€Œβ€β€Œο»Ώβ€β€β€‹ο»Ώβ€Œβ€‹β€Œβ€ο»Ώβ€β€Œβ€‹β€Œο»Ώβ€Œβ€‹ο»Ώο»Ώβ€‹β€β€Œβ€β€Œο»Ώβ€Œβ€‹β€Œο»Ώβ€β€Œβ€Œο»Ώβ€‹β€‹β€Œβ€β€Œβ€Œβ€‹ο»Ώο»Ώβ€Œβ€Œβ€β€‹β€β€Œβ€ο»Ώβ€‹β€Œβ€ο»Ώο»Ώβ€Œβ€β€Œο»Ώβ€‹β€β€Œβ€β€Œο»Ώβ€‹β€‹β€Œβ€β€‹β€Œβ€Œο»Ώβ€Œβ€‹β€Œβ€β€β€‹β€‹ο»Ώο»Ώβ€Œβ€Œο»Ώβ€‹β€‹β€Œβ€β€‹β€Œβ€Œβ€β€Œο»Ώβ€Œβ€β€Œβ€Œβ€Œβ€‹β€‹β€β€Œο»Ώβ€Œβ€Œβ€Œβ€β€β€Œβ€Œβ€ο»Ώβ€‹β€Œβ€β€Œβ€‹β€Œβ€β€Œβ€Œβ€Œο»Ώβ€‹β€β€‹β€β€Œβ€Œβ€‹ο»Ώβ€Œβ€Œβ€Œβ€‹β€‹β€β€Œβ€Œο»Ώο»Ώβ€Œβ€β€ο»Ώβ€Œβ€β€Œβ€Œβ€Œο»Ώβ€β€Œβ€‹β€β€Œβ€Œβ€‹ο»Ώβ€‹ο»Ώβ€Œβ€‹β€Œβ€‹β€‹β€β€Œβ€Œβ€‹ο»Ώβ€‹ο»Ώβ€Œβ€‹β€Œβ€‹β€‹β€β€Œβ€Œβ€‹ο»Ώβ€‹β€β€‹ο»Ώβ€‹β€β€Œβ€‹β€β€β€‹ο»Ώβ€‹β€‹β€‹ο»Ώβ€Œο»Ώβ€Œο»Ώβ€β€β€‹β€ο»Ώβ€Œβ€Œβ€β€β€Œβ€Œβ€Œβ€‹β€β€Œβ€β€‹β€β€Œβ€ο»Ώβ€Œβ€Œβ€β€β€Œβ€Œβ€Œβ€‹β€‹β€Œβ€Œβ€Œβ€‹β€‹β€β€Œβ€Œβ€‹ο»Ώβ€‹β€β€‹ο»Ώβ€‹β€β€‹β€β€Œβ€Œβ€‹ο»Ώβ€Œβ€Œβ€Œβ€‹β€Œβ€‹β€‹β€ο»Ώβ€β€Œο»Ώβ€‹β€β€Œβ€β€β€Œβ€Œβ€β€‹ο»Ώβ€Œβ€β€β€‹β€Œβ€Œβ€Œβ€‹β€Œβ€β€Œβ€Œβ€Œο»Ώβ€β€‹β€Œο»Ώβ€Œβ€‹β€‹β€β€Œβ€Œβ€‹ο»Ώβ€Œβ€Œβ€Œβ€‹β€‹β€β€Œβ€Œο»Ώο»Ώβ€Œβ€β€ο»Ώβ€Œβ€β€Œβ€Œβ€Œο»Ώβ€β€Œβ€‹β€β€Œβ€Œβ€‹ο»Ώβ€‹ο»Ώβ€Œβ€‹β€Œβ€‹β€‹β€β€Œβ€Œβ€‹ο»Ώβ€‹ο»Ώβ€Œβ€‹β€Œβ€‹β€‹β€β€Œβ€Œβ€‹ο»Ώβ€‹β€β€‹ο»Ώβ€‹β€β€Œο»Ώβ€β€β€Œβ€‹β€Œβ€‹β€Œβ€Œβ€β€β€Œβ€‹ο»Ώβ€Œβ€‹ο»Ώβ€Œβ€Œβ€Œβ€‹β€‹ο»Ώβ€Œο»Ώβ€Œο»Ώβ€Œβ€ο»Ώο»Ώβ€Œβ€‹β€β€β€‹ο»Ώβ€Œβ€Œβ€‹ο»Ώβ€‹β€Œβ€Œβ€β€‹β€β€‹β€β€Œβ€Œβ€‹ο»Ώβ€‹β€β€‹ο»Ώβ€‹β€β€‹β€β€Œβ€Œβ€‹ο»Ώβ€Œβ€Œβ€Œβ€‹β€Œβ€‹β€‹β€ο»Ώβ€β€Œβ€β€‹ο»Ώβ€Œβ€β€β€‹β€Œβ€β€β€Œβ€Œβ€ο»Ώβ€‹β€Œβ€β€Œβ€‹β€Œο»Ώβ€‹β€β€Œβ€β€Œβ€Œβ€Œβ€ο»Ώβ€β€‹β€β€Œβ€Œβ€‹ο»Ώβ€Œβ€Œβ€Œβ€‹β€‹β€β€Œβ€Œο»Ώο»Ώβ€Œβ€β€ο»Ώβ€Œβ€β€Œβ€Œβ€Œο»Ώβ€β€Œβ€‹β€β€Œβ€Œβ€‹ο»Ώβ€‹ο»Ώβ€Œβ€‹β€Œβ€‹β€‹β€β€Œβ€Œβ€‹ο»Ώβ€‹ο»Ώβ€Œβ€‹β€Œβ€‹β€‹β€β€Œβ€Œβ€‹ο»Ώβ€‹β€β€‹ο»Ώβ€‹β€β€‹ο»Ώβ€β€Œβ€‹ο»Ώβ€‹β€‹β€‹β€ο»Ώβ€Œβ€Œβ€‹ο»Ώο»Ώβ€Œβ€Œβ€‹β€Œβ€‹ο»Ώβ€β€‹β€‹ο»Ώβ€Œβ€Œβ€Œβ€ο»Ώβ€Œβ€Œβ€Œβ€‹β€‹β€Œο»Ώβ€Œο»Ώβ€Œβ€‹ο»Ώβ€β€Œβ€‹ο»Ώβ€Œβ€‹β€β€Œβ€Œβ€‹ο»Ώβ€‹β€β€‹ο»Ώβ€‹β€β€‹β€β€Œβ€Œβ€‹ο»Ώβ€Œβ€Œβ€Œβ€‹β€Œβ€‹β€‹β€ο»Ώβ€β€Œο»Ώβ€Œβ€‹β€Œβ€β€Œβ€Œβ€Œο»Ώβ€β€‹β€Œο»Ώβ€Œβ€‹β€‹β€β€Œβ€β€Œο»Ώβ€‹β€‹β€Œβ€β€Œβ€Œβ€Œο»Ώβ€‹β€β€Œο»Ώβ€‹ο»Ώβ€Œο»Ώβ€‹β€‹β€Œβ€β€Œβ€Œβ€Œβ€β€‹ο»Ώβ€Œο»Ώβ€Œβ€‹β€Œβ€β€β€Œβ€Œο»Ώβ€Œβ€β€Œβ€β€Œβ€Œβ€‹ο»Ώο»Ώβ€Œβ€Œο»Ώβ€‹β€‹β€Œο»Ώβ€Œβ€Œβ€Œβ€β€‹β€β€Œβ€ο»Ώβ€‹β€Œβ€β€β€Œβ€Œο»Ώβ€‹ο»Ώβ€Œβ€β€β€‹β€Œβ€β€Œβ€Œβ€Œβ€β€Œβ€‹β€‹β€β€‹β€β€Œο»Ώο»Ώβ€Œ

Using this information we can write a quick Golang program that uses the same lz4 library to reproduce the operations of the decrypt functions. This program will need to: take the encoded blob -> base64 decode -> lz4 decompress -> XOR the bytes by a number -> replace any bytes with that number with a null byte. The results of each of these reversed β€œdecrypt” functions (10 thru 99) will then be dumped to a file for further analysis.β€‹β€‹β€‹β€‹β€Œο»Ώβ€ο»Ώβ€‹β€β€‹β€β€Œβ€ο»Ώο»Ώβ€Œο»Ώβ€‹β€β€Œβ€β€β€Œβ€Œβ€β€Œο»Ώβ€Œβ€β€β€Œβ€Œβ€ο»Ώβ€β€‹β€β€‹β€β€‹ο»Ώβ€β€β€‹β€β€‹β€β€Œο»Ώβ€‹ο»Ώβ€Œβ€β€‹β€Œβ€Œβ€ο»Ώβ€β€Œβ€β€β€Œβ€Œο»Ώβ€Œβ€‹β€Œο»Ώβ€β€Œβ€‹β€ο»Ώβ€β€Œβ€β€β€Œβ€Œβ€ο»Ώο»Ώβ€‹β€β€‹β€β€‹β€ο»Ώβ€‹β€‹β€β€‹β€β€Œβ€β€β€‹β€Œο»Ώβ€‹β€β€Œβ€β€Œβ€Œβ€Œβ€β€Œβ€β€‹β€β€‹β€β€‹ο»Ώβ€β€β€‹β€β€‹β€β€Œβ€β€β€‹β€Œο»Ώβ€Œβ€‹β€Œο»Ώβ€Œβ€‹β€Œο»Ώβ€‹β€‹β€Œο»Ώβ€‹ο»Ώβ€‹ο»Ώβ€β€β€‹β€ο»Ώο»Ώβ€‹β€ο»Ώο»Ώβ€Œβ€β€β€Œβ€Œβ€ο»Ώβ€β€Œο»Ώβ€Œβ€‹β€Œβ€β€Œβ€Œβ€Œβ€ο»Ώβ€‹β€‹ο»Ώβ€Œβ€‹β€‹ο»Ώβ€Œο»Ώβ€‹ο»Ώβ€‹β€Œβ€‹β€ο»Ώβ€β€Œο»Ώβ€‹ο»Ώβ€Œβ€β€‹β€Œβ€Œβ€ο»Ώβ€β€Œβ€β€β€Œβ€Œο»Ώβ€Œβ€‹β€Œο»Ώβ€β€Œβ€‹β€ο»Ώβ€β€Œο»Ώβ€‹ο»Ώβ€Œο»Ώβ€Œβ€‹β€Œο»Ώβ€Œβ€Œβ€Œβ€β€Œβ€‹β€Œβ€β€β€Œβ€Œβ€ο»Ώο»Ώβ€‹β€ο»Ώο»Ώβ€Œβ€β€β€Œβ€Œβ€ο»Ώβ€β€Œο»Ώβ€Œβ€‹β€Œβ€β€Œβ€Œβ€Œβ€ο»Ώβ€β€Œο»Ώβ€Œβ€‹β€‹β€ο»Ώο»Ώβ€Œβ€β€Œβ€Œβ€Œβ€β€Œβ€‹β€Œβ€β€β€Œβ€Œο»Ώβ€Œβ€‹β€‹β€ο»Ώο»Ώβ€Œβ€ο»Ώβ€Œβ€Œβ€ο»Ώο»Ώβ€Œβ€β€Œβ€‹β€Œβ€β€Œβ€Œβ€‹ο»Ώο»Ώβ€Œβ€Œο»Ώβ€‹β€‹β€Œο»Ώβ€‹β€β€Œβ€β€Œβ€Œβ€Œο»Ώβ€‹ο»Ώβ€Œβ€β€Œβ€Œβ€Œβ€ο»Ώβ€β€Œο»Ώβ€Œβ€‹β€Œβ€β€‹β€Œβ€Œο»Ώβ€Œβ€‹β€Œβ€β€β€Œβ€Œβ€ο»Ώο»Ώβ€Œβ€ο»Ώβ€β€‹ο»Ώβ€ο»Ώβ€Œβ€β€β€Œβ€Œβ€β€Œβ€‹β€‹ο»Ώο»Ώβ€Œβ€Œβ€β€Œο»Ώβ€Œο»Ώβ€‹β€‹β€Œβ€β€ο»Ώβ€Œβ€Œβ€Œβ€β€Œβ€β€‹β€Œβ€Œο»Ώβ€Œβ€‹β€Œο»Ώβ€Œβ€Œβ€Œβ€β€Œβ€β€‹ο»Ώβ€Œβ€β€Œβ€Œβ€Œβ€Œβ€Œβ€ο»Ώβ€Œβ€Œβ€Œβ€‹β€Œβ€Œο»Ώβ€Œβ€β€Œο»Ώβ€Œβ€Œβ€Œβ€‹ο»Ώο»Ώβ€Œβ€ο»Ώβ€‹β€Œβ€β€Œβ€β€Œο»Ώβ€β€β€‹ο»Ώβ€Œβ€‹β€Œβ€ο»Ώβ€β€Œβ€‹β€Œο»Ώβ€Œβ€‹ο»Ώο»Ώβ€‹ο»Ώβ€ο»Ώβ€Œο»Ώβ€Œβ€‹β€Œο»Ώβ€β€Œβ€Œο»Ώβ€‹β€‹β€Œβ€β€Œβ€Œβ€‹ο»Ώο»Ώβ€Œβ€Œβ€β€‹β€β€Œβ€ο»Ώβ€‹β€Œβ€ο»Ώο»Ώβ€Œβ€β€Œο»Ώβ€‹ο»Ώβ€ο»Ώβ€Œο»Ώβ€‹β€‹β€Œβ€β€‹β€Œβ€Œο»Ώβ€Œβ€‹β€Œβ€β€β€‹β€‹ο»Ώο»Ώβ€Œβ€Œο»Ώβ€‹β€‹β€Œβ€β€‹β€Œβ€Œβ€β€Œο»Ώβ€Œβ€β€Œβ€Œβ€Œβ€‹β€‹β€β€Œο»Ώβ€Œβ€Œβ€Œβ€β€β€Œβ€Œβ€ο»Ώβ€‹β€Œβ€β€Œβ€‹β€Œβ€β€Œβ€Œβ€Œο»Ώβ€‹β€β€‹β€β€Œβ€Œβ€‹ο»Ώβ€Œβ€Œβ€Œβ€‹β€‹β€β€Œβ€Œο»Ώο»Ώβ€Œβ€β€ο»Ώβ€Œβ€β€Œβ€Œβ€Œο»Ώβ€β€Œβ€‹β€β€Œβ€Œβ€‹ο»Ώβ€‹ο»Ώβ€Œβ€‹β€Œβ€‹β€‹β€β€Œβ€Œβ€‹ο»Ώβ€‹ο»Ώβ€Œβ€‹β€Œβ€‹β€‹β€β€Œβ€Œβ€‹ο»Ώβ€‹β€β€‹ο»Ώβ€‹β€β€Œβ€‹β€β€β€‹ο»Ώβ€‹β€‹β€‹ο»Ώβ€Œο»Ώβ€Œο»Ώβ€β€β€‹β€ο»Ώβ€Œβ€Œβ€β€β€Œβ€Œβ€Œβ€‹β€β€Œβ€β€‹β€β€Œβ€ο»Ώβ€Œβ€Œβ€β€β€Œβ€Œβ€Œβ€‹β€‹β€Œβ€Œβ€Œβ€‹β€‹β€β€Œβ€Œβ€‹ο»Ώβ€‹β€β€‹ο»Ώβ€‹β€β€‹β€β€Œβ€Œβ€‹ο»Ώβ€Œβ€Œβ€Œβ€‹β€Œβ€‹β€‹β€ο»Ώβ€β€Œο»Ώβ€‹β€β€Œβ€β€β€Œβ€Œβ€β€‹ο»Ώβ€Œβ€β€β€‹β€Œβ€Œβ€Œβ€‹β€Œβ€β€Œβ€Œβ€Œο»Ώβ€β€‹β€Œο»Ώβ€Œβ€‹β€‹β€β€Œβ€Œβ€‹ο»Ώβ€Œβ€Œβ€Œβ€‹β€‹β€β€Œβ€Œο»Ώο»Ώβ€Œβ€β€ο»Ώβ€Œβ€β€Œβ€Œβ€Œο»Ώβ€β€Œβ€‹β€β€Œβ€Œβ€‹ο»Ώβ€‹ο»Ώβ€Œβ€‹β€Œβ€‹β€‹β€β€Œβ€Œβ€‹ο»Ώβ€‹ο»Ώβ€Œβ€‹β€Œβ€‹β€‹β€β€Œβ€Œβ€‹ο»Ώβ€‹β€β€‹ο»Ώβ€‹β€β€Œβ€β€Œβ€Œβ€Œβ€‹ο»Ώβ€Œβ€Œο»Ώβ€Œβ€Œβ€Œβ€‹β€Œβ€β€Œβ€Œβ€‹β€Œβ€Œο»Ώβ€β€‹β€Œο»Ώβ€‹ο»Ώβ€Œβ€‹β€Œβ€‹β€Œβ€‹β€‹β€Œβ€Œβ€‹ο»Ώο»Ώβ€Œβ€ο»Ώο»Ώβ€Œβ€‹β€Œβ€Œβ€‹β€β€Œβ€Œβ€‹ο»Ώβ€‹β€β€‹ο»Ώβ€‹β€β€‹β€β€Œβ€Œβ€‹ο»Ώβ€Œβ€Œβ€Œβ€‹β€Œβ€‹β€‹β€ο»Ώβ€β€Œβ€β€‹ο»Ώβ€Œβ€β€β€‹β€Œβ€β€β€Œβ€Œβ€ο»Ώβ€‹β€Œβ€β€Œβ€‹β€Œο»Ώβ€‹β€β€Œβ€β€Œβ€Œβ€Œβ€ο»Ώβ€β€‹β€β€Œβ€Œβ€‹ο»Ώβ€Œβ€Œβ€Œβ€‹β€‹β€β€Œβ€Œο»Ώο»Ώβ€Œβ€β€ο»Ώβ€Œβ€β€Œβ€Œβ€Œο»Ώβ€β€Œβ€‹β€β€Œβ€Œβ€‹ο»Ώβ€‹ο»Ώβ€Œβ€‹β€Œβ€‹β€‹β€β€Œβ€Œβ€‹ο»Ώβ€‹ο»Ώβ€Œβ€‹β€Œβ€‹β€‹β€β€Œβ€Œβ€‹ο»Ώβ€‹β€β€‹ο»Ώβ€‹β€β€Œβ€Œβ€‹β€β€Œβ€Œβ€‹β€Œβ€Œβ€Œβ€Œο»Ώβ€Œβ€Œβ€Œβ€‹β€Œβ€β€‹β€β€‹ο»Ώβ€Œβ€‹β€Œβ€‹β€‹β€Œβ€Œβ€β€‹ο»Ώβ€Œβ€‹β€β€β€Œβ€‹β€ο»Ώβ€Œβ€ο»Ώβ€Œβ€‹ο»Ώβ€β€Œβ€‹β€β€Œβ€Œβ€‹ο»Ώβ€‹β€β€‹ο»Ώβ€‹β€β€‹β€β€Œβ€Œβ€‹ο»Ώβ€Œβ€Œβ€Œβ€‹β€Œβ€‹β€‹β€ο»Ώβ€β€Œο»Ώβ€Œβ€‹β€Œβ€β€Œβ€Œβ€Œο»Ώβ€β€‹β€Œο»Ώβ€Œβ€‹β€‹ο»Ώο»Ώο»Ώβ€Œβ€β€‹β€β€Œβ€β€‹β€Œβ€Œο»Ώβ€‹ο»Ώβ€Œβ€β€Œβ€Œβ€Œβ€Œβ€Œβ€Œβ€Œο»Ώβ€‹β€β€Œβ€ο»Ώβ€‹β€‹ο»Ώο»Ώβ€Œβ€Œβ€β€β€‹β€Œο»Ώβ€Œβ€‹β€Œο»Ώβ€Œβ€‹β€Œο»Ώβ€‹β€‹β€Œο»Ώβ€‹ο»Ώβ€‹β€β€Œβ€Œβ€‹ο»Ώβ€‹ο»Ώβ€Œβ€‹β€‹β€Œβ€‹β€β€Œβ€Œβ€‹ο»Ώβ€‹β€β€Œβ€‹β€Œβ€β€‹β€β€Œβ€Œβ€‹ο»Ώβ€‹β€β€Œβ€‹β€Œβ€β€Œβ€β€β€Œβ€Œβ€ο»Ώβ€β€Œο»Ώβ€Œβ€‹β€Œβ€β€Œβ€Œβ€Œβ€ο»Ώβ€‹β€‹ο»Ώβ€Œβ€‹β€‹ο»Ώβ€Œο»Ώβ€‹ο»Ώβ€‹β€Œβ€‹β€ο»Ώβ€β€Œο»Ώβ€‹ο»Ώβ€Œβ€β€‹β€Œβ€Œβ€ο»Ώβ€β€Œβ€β€β€Œβ€Œο»Ώβ€Œβ€‹β€Œο»Ώβ€β€Œβ€‹β€ο»Ώβ€β€Œο»Ώβ€‹ο»Ώβ€Œο»Ώβ€Œβ€‹β€Œο»Ώβ€Œβ€Œβ€Œβ€β€Œβ€‹β€Œβ€β€β€Œβ€Œβ€ο»Ώο»Ώβ€‹β€β€Œβ€β€Œβ€β€β€Œβ€Œβ€β€Œβ€‹β€‹ο»Ώο»Ώβ€Œβ€Œβ€β€Œο»Ώβ€Œο»Ώβ€‹β€‹β€Œβ€β€ο»Ώβ€Œβ€Œβ€Œβ€β€Œβ€β€‹β€Œβ€Œο»Ώβ€Œβ€‹β€Œο»Ώβ€Œβ€Œβ€Œβ€β€Œβ€β€‹ο»Ώβ€Œβ€β€Œβ€Œβ€Œβ€Œβ€Œβ€ο»Ώβ€Œβ€Œβ€Œβ€‹β€Œβ€Œο»Ώβ€Œβ€β€Œο»Ώβ€Œβ€Œβ€Œβ€‹ο»Ώο»Ώβ€Œβ€ο»Ώβ€‹β€Œβ€β€Œβ€β€Œο»Ώβ€β€β€‹ο»Ώβ€Œβ€‹β€Œβ€ο»Ώβ€β€Œβ€‹β€Œο»Ώβ€Œβ€‹ο»Ώο»Ώβ€‹β€β€Œβ€β€Œο»Ώβ€Œβ€‹β€Œο»Ώβ€β€Œβ€Œο»Ώβ€‹β€‹β€Œβ€β€Œβ€Œβ€‹ο»Ώο»Ώβ€Œβ€Œβ€β€‹β€β€Œβ€ο»Ώβ€‹β€Œβ€ο»Ώο»Ώβ€Œβ€β€Œο»Ώβ€‹β€β€Œβ€β€Œο»Ώβ€‹β€‹β€Œβ€β€‹β€Œβ€Œο»Ώβ€Œβ€‹β€Œβ€β€β€‹β€‹ο»Ώο»Ώβ€Œβ€Œο»Ώβ€‹β€‹β€Œβ€β€‹β€Œβ€Œβ€β€Œο»Ώβ€Œβ€β€Œβ€Œβ€Œβ€‹β€‹β€β€Œο»Ώβ€Œβ€Œβ€Œβ€β€β€Œβ€Œβ€ο»Ώβ€‹β€Œβ€β€Œβ€‹β€Œβ€β€Œβ€Œβ€Œο»Ώβ€‹β€β€‹β€β€Œβ€Œβ€‹ο»Ώβ€Œβ€Œβ€Œβ€‹β€‹β€β€Œβ€Œο»Ώο»Ώβ€Œβ€β€ο»Ώβ€Œβ€β€Œβ€Œβ€Œο»Ώβ€β€Œβ€‹β€β€Œβ€Œβ€‹ο»Ώβ€‹ο»Ώβ€Œβ€‹β€Œβ€‹β€‹β€β€Œβ€Œβ€‹ο»Ώβ€‹ο»Ώβ€Œβ€‹β€Œβ€‹β€‹β€β€Œβ€Œβ€‹ο»Ώβ€‹β€β€‹ο»Ώβ€‹β€β€Œβ€‹β€β€β€‹ο»Ώβ€‹β€‹β€‹ο»Ώβ€Œο»Ώβ€Œο»Ώβ€β€β€‹β€ο»Ώβ€Œβ€Œβ€β€β€Œβ€Œβ€Œβ€‹β€β€Œβ€β€‹β€β€Œβ€ο»Ώβ€Œβ€Œβ€β€β€Œβ€Œβ€Œβ€‹β€‹β€Œβ€Œβ€Œβ€‹β€‹β€β€Œβ€Œβ€‹ο»Ώβ€‹β€β€‹ο»Ώβ€‹β€β€‹β€β€Œβ€Œβ€‹ο»Ώβ€Œβ€Œβ€Œβ€‹β€Œβ€‹β€‹β€ο»Ώβ€β€Œο»Ώβ€‹β€β€Œβ€β€β€Œβ€Œβ€β€‹ο»Ώβ€Œβ€β€β€‹β€Œβ€Œβ€Œβ€‹β€Œβ€β€Œβ€Œβ€Œο»Ώβ€β€‹β€Œο»Ώβ€Œβ€‹β€‹β€β€Œβ€Œβ€‹ο»Ώβ€Œβ€Œβ€Œβ€‹β€‹β€β€Œβ€Œο»Ώο»Ώβ€Œβ€β€ο»Ώβ€Œβ€β€Œβ€Œβ€Œο»Ώβ€β€Œβ€‹β€β€Œβ€Œβ€‹ο»Ώβ€‹ο»Ώβ€Œβ€‹β€Œβ€‹β€‹β€β€Œβ€Œβ€‹ο»Ώβ€‹ο»Ώβ€Œβ€‹β€Œβ€‹β€‹β€β€Œβ€Œβ€‹ο»Ώβ€‹β€β€‹ο»Ώβ€‹β€β€Œβ€β€Œβ€Œβ€Œβ€‹ο»Ώβ€Œβ€Œο»Ώβ€Œβ€Œβ€Œβ€‹β€Œβ€β€Œβ€Œβ€‹β€Œβ€Œο»Ώβ€β€‹β€Œο»Ώβ€‹ο»Ώβ€Œβ€‹β€Œβ€‹β€Œβ€‹β€‹β€Œβ€Œβ€‹ο»Ώο»Ώβ€Œβ€ο»Ώο»Ώβ€Œβ€‹β€Œβ€Œβ€‹β€β€Œβ€Œβ€‹ο»Ώβ€‹β€β€‹ο»Ώβ€‹β€β€‹β€β€Œβ€Œβ€‹ο»Ώβ€Œβ€Œβ€Œβ€‹β€Œβ€‹β€‹β€ο»Ώβ€β€Œβ€β€‹ο»Ώβ€Œβ€β€β€‹β€Œβ€β€β€Œβ€Œβ€ο»Ώβ€‹β€Œβ€β€Œβ€‹β€Œο»Ώβ€‹β€β€Œβ€β€Œβ€Œβ€Œβ€ο»Ώβ€β€‹β€β€Œβ€Œβ€‹ο»Ώβ€Œβ€Œβ€Œβ€‹β€‹β€β€Œβ€Œο»Ώο»Ώβ€Œβ€β€ο»Ώβ€Œβ€β€Œβ€Œβ€Œο»Ώβ€β€Œβ€‹β€β€Œβ€Œβ€‹ο»Ώβ€‹ο»Ώβ€Œβ€‹β€Œβ€‹β€‹β€β€Œβ€Œβ€‹ο»Ώβ€‹ο»Ώβ€Œβ€‹β€Œβ€‹β€‹β€β€Œβ€Œβ€‹ο»Ώβ€‹β€β€‹ο»Ώβ€‹β€β€Œβ€Œβ€‹β€β€Œβ€Œβ€‹β€Œβ€Œβ€Œβ€Œο»Ώβ€Œβ€Œβ€Œβ€‹β€Œβ€β€‹β€β€‹ο»Ώβ€Œβ€‹β€Œβ€‹β€‹β€Œβ€Œβ€β€‹ο»Ώβ€Œβ€‹β€β€β€Œβ€‹β€ο»Ώβ€Œβ€ο»Ώβ€Œβ€‹ο»Ώβ€β€Œβ€‹β€β€Œβ€Œβ€‹ο»Ώβ€‹β€β€‹ο»Ώβ€‹β€β€‹β€β€Œβ€Œβ€‹ο»Ώβ€Œβ€Œβ€Œβ€‹β€Œβ€‹β€‹β€ο»Ώβ€β€Œο»Ώβ€Œβ€‹β€Œβ€β€Œβ€Œβ€Œο»Ώβ€β€‹β€Œο»Ώβ€Œβ€‹β€‹β€β€Œβ€β€Œο»Ώβ€‹β€‹β€Œβ€β€Œβ€Œβ€Œο»Ώβ€‹β€β€Œο»Ώβ€‹ο»Ώβ€Œο»Ώβ€‹β€‹β€Œβ€β€Œβ€Œβ€Œβ€β€‹ο»Ώβ€Œο»Ώβ€Œβ€‹β€Œβ€β€β€Œβ€Œο»Ώβ€Œβ€β€Œβ€β€Œβ€Œβ€‹ο»Ώο»Ώβ€Œβ€Œο»Ώβ€‹β€‹β€Œο»Ώβ€Œβ€Œβ€Œβ€β€‹β€β€Œβ€ο»Ώβ€‹β€Œβ€β€β€Œβ€Œο»Ώβ€‹ο»Ώβ€Œβ€β€β€‹β€Œβ€β€Œβ€Œβ€Œβ€β€Œβ€‹β€‹β€β€‹β€β€Œο»Ώο»Ώβ€Œ

<span id="f161" class="dh yq gq gr yj b be yr ys ab yt">package main</span><span class="dh yq gq gr yj b be yu yv yw yx yy ys ab yt">import ( "fmt" "io/ioutil" "encoding/base64" lz4 "github.com/bkaradzic/go-lz4"
)</span><span class="dh yq gq gr yj b be yu yv yw yx yy ys ab yt">var blob = "AIAAAPcGZQYqKyI3JDE2ZSorZSgkLiwrImVrAQD4BWUsMWUxKmUxLSBlMyA3PGUgKyFkIQBBAQhlMDwAqBEyLDExIDdlJDEfAPkFayY8J3U3IjYgJjA3dDE8ZTIsMS0gAPoEZQl0Ag0RGhVxARoDdRcaAxd2diAA4SQrIWUsI2U8KjBlJDcgiQAHnwBxa2UjLDc2MR8AejIsKSllIiCAAP0AJCtlDBUkIWRlAgJleXYAAQD9JbaGFUyLqCMjiUgATkY2AMYASQBIAE1UWs3MAEuZiSujmJic3P7+IiYrS6mJmJnc2v78dntFAAQRADSif6QLAA8IAP/bX00ASQBN8gEDFcUBAEAAAMXFJABgKSkpKQ0NCgAABABRDQ25uQ0BAAAIAPABAABVVTk51dU9PVFRvb1VVSIACgQA4CUl1dUVFSUl0dHd3SkpHABkfX19fU1NLAA1XV1lAQB1XV0AAF1dQQEAABAAAGIAZBERfX0RETIAIFVVdAAABgAATgAEBABkdXV1dSUlDgAkOTkKAAYIACIlJSAAIEFBfgBAZWUFBeAAUXV1HR2JAQDALS11dQAAdXU1NbW1TgDAdXW5uQAAPT2JiV1dXAAihYUQAPEIyclJSX19SUnJyT09AAB9fR0d3d25uV0BAOAAALm5hYWFhT09SUmJiSAAAEAAQIWFvb1jAAAQAGC5uUlJSUktAABkAAJgAAAqAAQgAAAwAESJiTk5QAAgAABQAAQGAADOAAQQAALAAKBBQV1dJSXFxSUlOgEAIAAAhAACBAAADgAEGgACJgACcAAA0ABAZWUAAAQAAAYAMTU1vQEAADAAoHV1DQ3BwcHBubkGAEAAAL29CAAEBgBAAAB5eXgAACUCoAUFeXkAALW1zc0iAGDBwc3NtbV4AAAcACK5uQYAChAAAHABIDk5GgAg+fk0AAAQAQAIAARuAGDBwQAAOTnaAQIEAADGAQUNAnBBQUG9vQAAaACg1dXl5aWl1dXJyaQCAFAAAgQAAKABYsHBiYnx8VYAAFAAoMHBgYHh4dHRyckUAAAAAQAIAAIEAACAAATaAAJCAAYgACLh4bACBCAAINXV6AAAoAAAKgBgPT1BQcHBQAAIsAAAogICWgACBgAAIAACCgAABgAgDQ1gAgAKAAAEAELx8YmJoAAgwcEaAAJ2ATEAAAEBACJtbQIBAEABBrACAOAAJX19LwMwZX19sgH2AcXFBQVlZVVVTU1BQQAAWVkyASBZWT4DIG1tJgAPBAADQrq6hYUWAwggAADeACI5OeAAAO4AIsXFBgEA0AAAKAACxAEmxcWgAQAuAAIwAAAgAGI9PcHBvb0gAAIyAjG5uQUBAAAeAAJkASI5OdABAGAAAl4AABYBACAAAEYBAv4AAAoAAMIAAAQAABIAIqWl8AGAwcHd3aWl3d1AAQAYAAYEAABAAFMAAC0t0QEAAhAAAJAAAF4AADAAABIABBAABNAAAhAAALIAAB4AAqAAIMHBogACEABA+fmFhagAAMACABIAAAABACQBAJACYQAABQW9vd0AARADACAAAmwABhABABAAADMFAAACBiAAQOHhHR0OAKAAAMnJFRVlZRUV0AIAEgAAMAAAfgACYAAABAJgTU11dQUFAAICMAUA8gEgZWUgBRlVAQAAwAQgTU0KAgAGAARwAGANDe3t1dVaAAAEAJFNTUlJS0tJSU0CBvAotQG71X2/6qUFZADVVBVERABNX2dWTj30Zb1kANxUAABfZ1biZb97oaUC6qUHpQalY3vEpQVdu0kADwQA/////////////////////////////////////////////////////////////////////////////////////////////////////////////////////////////////////////////////////////////9NQAAAAAAA="<span id="a3cf" class="dh yq gq gr yj b be yu yv yw yx yy ys ab yt">func main() { data, _ := base64.StdEncoding.DecodeString(blob) data, _ = lz4.Decode(nil, data)</span><span class="dh yq gq gr yj b be yu yv yw yx yy ys ab yt"> for i := 1; i < 100; i++ { var new_bytes []byte for _, b := range data { b_xor := b ^ byte(i) if (b_xor == byte(i)) { b_xor = 0 } new_bytes = append(new_bytes, b_xor) }</span><span id="e841" class="dh yq gq gr yj b be yu yv yw yx yy ys ab yt"> filename := fmt.Sprintf("decrypt%d", i) err := ioutil.WriteFile(filename, new_bytes, 0644) if err != nil { fmt.Println(err) } }
}</span>β€‹β€‹β€‹β€‹β€Œο»Ώβ€ο»Ώβ€‹β€β€‹β€β€Œβ€ο»Ώο»Ώβ€Œο»Ώβ€‹β€β€Œβ€β€β€Œβ€Œβ€β€Œο»Ώβ€Œβ€β€β€Œβ€Œβ€ο»Ώβ€β€‹β€β€‹β€β€‹ο»Ώβ€β€β€‹β€β€‹β€β€Œο»Ώβ€‹ο»Ώβ€Œβ€β€‹β€Œβ€Œβ€ο»Ώβ€β€Œβ€β€β€Œβ€Œο»Ώβ€Œβ€‹β€Œο»Ώβ€β€Œβ€‹β€ο»Ώβ€β€Œβ€β€β€Œβ€Œβ€ο»Ώο»Ώβ€‹β€β€‹β€β€‹β€ο»Ώβ€‹β€‹β€β€‹β€β€Œβ€β€β€‹β€Œο»Ώβ€‹β€β€Œβ€β€Œβ€Œβ€Œβ€β€Œβ€β€‹β€β€‹β€β€‹ο»Ώβ€β€β€‹β€β€‹β€β€Œβ€β€β€‹β€Œο»Ώβ€Œβ€‹β€Œο»Ώβ€Œβ€‹β€Œο»Ώβ€‹β€‹β€Œο»Ώβ€‹ο»Ώβ€‹ο»Ώβ€β€β€‹β€ο»Ώο»Ώβ€‹β€ο»Ώο»Ώβ€Œβ€β€β€Œβ€Œβ€ο»Ώβ€β€Œο»Ώβ€Œβ€‹β€Œβ€β€Œβ€Œβ€Œβ€ο»Ώβ€‹β€‹ο»Ώβ€Œβ€‹β€‹ο»Ώβ€Œο»Ώβ€‹ο»Ώβ€‹β€Œβ€‹β€ο»Ώβ€β€Œο»Ώβ€‹ο»Ώβ€Œβ€β€‹β€Œβ€Œβ€ο»Ώβ€β€Œβ€β€β€Œβ€Œο»Ώβ€Œβ€‹β€Œο»Ώβ€β€Œβ€‹β€ο»Ώβ€β€Œο»Ώβ€‹ο»Ώβ€Œο»Ώβ€Œβ€‹β€Œο»Ώβ€Œβ€Œβ€Œβ€β€Œβ€‹β€Œβ€β€β€Œβ€Œβ€ο»Ώο»Ώβ€‹β€ο»Ώο»Ώβ€Œβ€β€β€Œβ€Œβ€ο»Ώβ€β€Œο»Ώβ€Œβ€‹β€Œβ€β€Œβ€Œβ€Œβ€ο»Ώβ€β€Œο»Ώβ€Œβ€‹β€‹β€ο»Ώο»Ώβ€Œβ€β€Œβ€Œβ€Œβ€β€Œβ€‹β€Œβ€β€β€Œβ€Œο»Ώβ€Œβ€‹β€‹β€ο»Ώο»Ώβ€Œβ€ο»Ώβ€Œβ€Œβ€ο»Ώο»Ώβ€Œβ€β€Œβ€‹β€Œβ€β€Œβ€Œβ€‹ο»Ώο»Ώβ€Œβ€Œο»Ώβ€‹β€‹β€Œο»Ώβ€‹β€β€Œβ€β€Œβ€Œβ€Œο»Ώβ€‹ο»Ώβ€Œβ€β€Œβ€Œβ€Œβ€ο»Ώβ€β€Œο»Ώβ€Œβ€‹β€Œβ€β€‹β€Œβ€Œο»Ώβ€Œβ€‹β€Œβ€β€β€Œβ€Œβ€ο»Ώο»Ώβ€Œβ€ο»Ώβ€β€‹ο»Ώβ€ο»Ώβ€Œβ€β€β€Œβ€Œβ€β€Œβ€‹β€‹ο»Ώο»Ώβ€Œβ€Œβ€β€Œο»Ώβ€Œο»Ώβ€‹β€‹β€Œβ€β€ο»Ώβ€Œβ€Œβ€Œβ€β€Œβ€β€‹β€Œβ€Œο»Ώβ€Œβ€‹β€Œο»Ώβ€Œβ€Œβ€Œβ€β€Œβ€β€‹ο»Ώβ€Œβ€β€Œβ€Œβ€Œβ€Œβ€Œβ€ο»Ώβ€Œβ€Œβ€Œβ€‹β€Œβ€Œο»Ώβ€Œβ€β€Œο»Ώβ€Œβ€Œβ€Œβ€‹ο»Ώο»Ώβ€Œβ€ο»Ώβ€‹β€Œβ€β€Œβ€β€Œο»Ώβ€β€β€‹ο»Ώβ€Œβ€‹β€Œβ€ο»Ώβ€β€Œβ€‹β€Œο»Ώβ€Œβ€‹ο»Ώο»Ώβ€‹ο»Ώβ€ο»Ώβ€Œο»Ώβ€Œβ€‹β€Œο»Ώβ€β€Œβ€Œο»Ώβ€‹β€‹β€Œβ€β€Œβ€Œβ€‹ο»Ώο»Ώβ€Œβ€Œβ€β€‹β€β€Œβ€ο»Ώβ€‹β€Œβ€ο»Ώο»Ώβ€Œβ€β€Œο»Ώβ€‹ο»Ώβ€ο»Ώβ€Œο»Ώβ€‹β€‹β€Œβ€β€‹β€Œβ€Œο»Ώβ€Œβ€‹β€Œβ€β€β€‹β€‹ο»Ώο»Ώβ€Œβ€Œο»Ώβ€‹β€‹β€Œβ€β€‹β€Œβ€Œβ€β€Œο»Ώβ€Œβ€β€Œβ€Œβ€Œβ€‹β€‹β€β€Œο»Ώβ€Œβ€Œβ€Œβ€β€β€Œβ€Œβ€ο»Ώβ€‹β€Œβ€β€Œβ€‹β€Œβ€β€Œβ€Œβ€Œο»Ώβ€‹β€β€‹β€β€Œβ€Œβ€‹ο»Ώβ€Œβ€Œβ€Œβ€‹β€‹β€β€Œβ€Œο»Ώο»Ώβ€Œβ€β€ο»Ώβ€Œβ€β€Œβ€Œβ€Œο»Ώβ€β€Œβ€‹β€β€Œβ€Œβ€‹ο»Ώβ€‹ο»Ώβ€Œβ€‹β€Œβ€‹β€‹β€β€Œβ€Œβ€‹ο»Ώβ€‹ο»Ώβ€Œβ€‹β€Œβ€‹β€‹β€β€Œβ€Œβ€‹ο»Ώβ€‹β€β€‹ο»Ώβ€‹β€β€Œβ€‹β€β€β€‹ο»Ώβ€‹β€‹β€‹ο»Ώβ€Œο»Ώβ€Œο»Ώβ€β€β€‹β€ο»Ώβ€Œβ€Œβ€β€β€Œβ€Œβ€Œβ€‹β€β€Œβ€β€‹β€β€Œβ€ο»Ώβ€Œβ€Œβ€β€β€Œβ€Œβ€Œβ€‹β€‹β€Œβ€Œβ€Œβ€‹β€‹β€β€Œβ€Œβ€‹ο»Ώβ€‹β€β€‹ο»Ώβ€‹β€β€‹β€β€Œβ€Œβ€‹ο»Ώβ€Œβ€Œβ€Œβ€‹β€Œβ€‹β€‹β€ο»Ώβ€β€Œο»Ώβ€‹β€β€Œβ€β€β€Œβ€Œβ€β€‹ο»Ώβ€Œβ€β€β€‹β€Œβ€Œβ€Œβ€‹β€Œβ€β€Œβ€Œβ€Œο»Ώβ€β€‹β€Œο»Ώβ€Œβ€‹β€‹β€β€Œβ€Œβ€‹ο»Ώβ€Œβ€Œβ€Œβ€‹β€‹β€β€Œβ€Œο»Ώο»Ώβ€Œβ€β€ο»Ώβ€Œβ€β€Œβ€Œβ€Œο»Ώβ€β€Œβ€‹β€β€Œβ€Œβ€‹ο»Ώβ€‹ο»Ώβ€Œβ€‹β€Œβ€‹β€‹β€β€Œβ€Œβ€‹ο»Ώβ€‹ο»Ώβ€Œβ€‹β€Œβ€‹β€‹β€β€Œβ€Œβ€‹ο»Ώβ€‹β€β€‹ο»Ώβ€‹β€β€Œβ€‹β€β€‹β€Œβ€ο»Ώο»Ώβ€Œβ€β€Œβ€‹β€Œβ€β€β€β€Œβ€β€Œβ€Œβ€Œβ€‹β€‹β€Œβ€Œβ€‹ο»Ώβ€β€Œβ€Œβ€Œβ€Œβ€Œο»Ώβ€β€‹β€Œβ€Œβ€Œβ€Œβ€Œβ€‹β€β€‹β€Œβ€‹β€Œβ€Œβ€‹β€β€Œβ€Œβ€‹ο»Ώβ€‹β€β€‹ο»Ώβ€‹β€β€‹β€β€Œβ€Œβ€‹ο»Ώβ€Œβ€Œβ€Œβ€‹β€Œβ€‹β€‹β€ο»Ώβ€β€Œβ€β€‹ο»Ώβ€Œβ€β€β€‹β€Œβ€β€β€Œβ€Œβ€ο»Ώβ€‹β€Œβ€β€Œβ€‹β€Œο»Ώβ€‹β€β€Œβ€β€Œβ€Œβ€Œβ€ο»Ώβ€β€‹β€β€Œβ€Œβ€‹ο»Ώβ€Œβ€Œβ€Œβ€‹β€‹β€β€Œβ€Œο»Ώο»Ώβ€Œβ€β€ο»Ώβ€Œβ€β€Œβ€Œβ€Œο»Ώβ€β€Œβ€‹β€β€Œβ€Œβ€‹ο»Ώβ€‹ο»Ώβ€Œβ€‹β€Œβ€‹β€‹β€β€Œβ€Œβ€‹ο»Ώβ€‹ο»Ώβ€Œβ€‹β€Œβ€‹β€‹β€β€Œβ€Œβ€‹ο»Ώβ€‹β€β€‹ο»Ώβ€‹β€β€Œβ€β€‹β€β€Œβ€‹β€Œβ€Œβ€‹ο»Ώβ€‹β€Œβ€Œβ€β€Œο»Ώβ€Œβ€‹β€‹β€β€‹ο»Ώβ€Œο»Ώβ€Œβ€Œβ€β€‹β€Œο»Ώβ€Œβ€β€Œβ€Œβ€‹ο»Ώβ€Œβ€‹β€β€Œβ€‹ο»Ώβ€‹β€Œβ€Œβ€‹β€β€β€‹β€β€Œβ€Œβ€‹ο»Ώβ€‹β€β€‹ο»Ώβ€‹β€β€‹β€β€Œβ€Œβ€‹ο»Ώβ€Œβ€Œβ€Œβ€‹β€Œβ€‹β€‹β€ο»Ώβ€β€Œο»Ώβ€Œβ€‹β€Œβ€β€Œβ€Œβ€Œο»Ώβ€β€‹β€Œο»Ώβ€Œβ€‹β€‹ο»Ώο»Ώο»Ώβ€Œβ€β€‹β€β€Œβ€β€‹β€Œβ€Œο»Ώβ€‹ο»Ώβ€Œβ€β€Œβ€Œβ€Œβ€Œβ€Œβ€Œβ€Œο»Ώβ€‹β€β€Œβ€ο»Ώβ€‹β€‹ο»Ώο»Ώβ€Œβ€Œβ€β€β€‹β€Œο»Ώβ€Œβ€‹β€Œο»Ώβ€Œβ€‹β€Œο»Ώβ€‹β€‹β€Œο»Ώβ€‹ο»Ώβ€‹β€β€Œβ€Œβ€‹ο»Ώβ€‹ο»Ώβ€Œβ€‹β€‹β€Œβ€‹β€β€Œβ€Œβ€‹ο»Ώβ€‹β€β€Œβ€‹β€Œβ€β€‹β€β€Œβ€Œβ€‹ο»Ώβ€‹β€β€Œβ€‹β€Œβ€β€Œβ€β€β€Œβ€Œβ€ο»Ώβ€β€Œο»Ώβ€Œβ€‹β€Œβ€β€Œβ€Œβ€Œβ€ο»Ώβ€‹β€‹ο»Ώβ€Œβ€‹β€‹ο»Ώβ€Œο»Ώβ€‹ο»Ώβ€‹β€Œβ€‹β€ο»Ώβ€β€Œο»Ώβ€‹ο»Ώβ€Œβ€β€‹β€Œβ€Œβ€ο»Ώβ€β€Œβ€β€β€Œβ€Œο»Ώβ€Œβ€‹β€Œο»Ώβ€β€Œβ€‹β€ο»Ώβ€β€Œο»Ώβ€‹ο»Ώβ€Œο»Ώβ€Œβ€‹β€Œο»Ώβ€Œβ€Œβ€Œβ€β€Œβ€‹β€Œβ€β€β€Œβ€Œβ€ο»Ώο»Ώβ€‹β€β€Œβ€β€Œβ€β€β€Œβ€Œβ€β€Œβ€‹β€‹ο»Ώο»Ώβ€Œβ€Œβ€β€Œο»Ώβ€Œο»Ώβ€‹β€‹β€Œβ€β€ο»Ώβ€Œβ€Œβ€Œβ€β€Œβ€β€‹β€Œβ€Œο»Ώβ€Œβ€‹β€Œο»Ώβ€Œβ€Œβ€Œβ€β€Œβ€β€‹ο»Ώβ€Œβ€β€Œβ€Œβ€Œβ€Œβ€Œβ€ο»Ώβ€Œβ€Œβ€Œβ€‹β€Œβ€Œο»Ώβ€Œβ€β€Œο»Ώβ€Œβ€Œβ€Œβ€‹ο»Ώο»Ώβ€Œβ€ο»Ώβ€‹β€Œβ€β€Œβ€β€Œο»Ώβ€β€β€‹ο»Ώβ€Œβ€‹β€Œβ€ο»Ώβ€β€Œβ€‹β€Œο»Ώβ€Œβ€‹ο»Ώο»Ώβ€‹β€β€Œβ€β€Œο»Ώβ€Œβ€‹β€Œο»Ώβ€β€Œβ€Œο»Ώβ€‹β€‹β€Œβ€β€Œβ€Œβ€‹ο»Ώο»Ώβ€Œβ€Œβ€β€‹β€β€Œβ€ο»Ώβ€‹β€Œβ€ο»Ώο»Ώβ€Œβ€β€Œο»Ώβ€‹β€β€Œβ€β€Œο»Ώβ€‹β€‹β€Œβ€β€‹β€Œβ€Œο»Ώβ€Œβ€‹β€Œβ€β€β€‹β€‹ο»Ώο»Ώβ€Œβ€Œο»Ώβ€‹β€‹β€Œβ€β€‹β€Œβ€Œβ€β€Œο»Ώβ€Œβ€β€Œβ€Œβ€Œβ€‹β€‹β€β€Œο»Ώβ€Œβ€Œβ€Œβ€β€β€Œβ€Œβ€ο»Ώβ€‹β€Œβ€β€Œβ€‹β€Œβ€β€Œβ€Œβ€Œο»Ώβ€‹β€β€‹β€β€Œβ€Œβ€‹ο»Ώβ€Œβ€Œβ€Œβ€‹β€‹β€β€Œβ€Œο»Ώο»Ώβ€Œβ€β€ο»Ώβ€Œβ€β€Œβ€Œβ€Œο»Ώβ€β€Œβ€‹β€β€Œβ€Œβ€‹ο»Ώβ€‹ο»Ώβ€Œβ€‹β€Œβ€‹β€‹β€β€Œβ€Œβ€‹ο»Ώβ€‹ο»Ώβ€Œβ€‹β€Œβ€‹β€‹β€β€Œβ€Œβ€‹ο»Ώβ€‹β€β€‹ο»Ώβ€‹β€β€Œβ€‹β€β€β€‹ο»Ώβ€‹β€‹β€‹ο»Ώβ€Œο»Ώβ€Œο»Ώβ€β€β€‹β€ο»Ώβ€Œβ€Œβ€β€β€Œβ€Œβ€Œβ€‹β€β€Œβ€β€‹β€β€Œβ€ο»Ώβ€Œβ€Œβ€β€β€Œβ€Œβ€Œβ€‹β€‹β€Œβ€Œβ€Œβ€‹β€‹β€β€Œβ€Œβ€‹ο»Ώβ€‹β€β€‹ο»Ώβ€‹β€β€‹β€β€Œβ€Œβ€‹ο»Ώβ€Œβ€Œβ€Œβ€‹β€Œβ€‹β€‹β€ο»Ώβ€β€Œο»Ώβ€‹β€β€Œβ€β€β€Œβ€Œβ€β€‹ο»Ώβ€Œβ€β€β€‹β€Œβ€Œβ€Œβ€‹β€Œβ€β€Œβ€Œβ€Œο»Ώβ€β€‹β€Œο»Ώβ€Œβ€‹β€‹β€β€Œβ€Œβ€‹ο»Ώβ€Œβ€Œβ€Œβ€‹β€‹β€β€Œβ€Œο»Ώο»Ώβ€Œβ€β€ο»Ώβ€Œβ€β€Œβ€Œβ€Œο»Ώβ€β€Œβ€‹β€β€Œβ€Œβ€‹ο»Ώβ€‹ο»Ώβ€Œβ€‹β€Œβ€‹β€‹β€β€Œβ€Œβ€‹ο»Ώβ€‹ο»Ώβ€Œβ€‹β€Œβ€‹β€‹β€β€Œβ€Œβ€‹ο»Ώβ€‹β€β€‹ο»Ώβ€‹β€β€Œβ€‹β€β€‹β€Œβ€ο»Ώο»Ώβ€Œβ€β€Œβ€‹β€Œβ€β€β€β€Œβ€β€Œβ€Œβ€Œβ€‹β€‹β€Œβ€Œβ€‹ο»Ώβ€β€Œβ€Œβ€Œβ€Œβ€Œο»Ώβ€β€‹β€Œβ€Œβ€Œβ€Œβ€Œβ€‹β€β€‹β€Œβ€‹β€Œβ€Œβ€‹β€β€Œβ€Œβ€‹ο»Ώβ€‹β€β€‹ο»Ώβ€‹β€β€‹β€β€Œβ€Œβ€‹ο»Ώβ€Œβ€Œβ€Œβ€‹β€Œβ€‹β€‹β€ο»Ώβ€β€Œβ€β€‹ο»Ώβ€Œβ€β€β€‹β€Œβ€β€β€Œβ€Œβ€ο»Ώβ€‹β€Œβ€β€Œβ€‹β€Œο»Ώβ€‹β€β€Œβ€β€Œβ€Œβ€Œβ€ο»Ώβ€β€‹β€β€Œβ€Œβ€‹ο»Ώβ€Œβ€Œβ€Œβ€‹β€‹β€β€Œβ€Œο»Ώο»Ώβ€Œβ€β€ο»Ώβ€Œβ€β€Œβ€Œβ€Œο»Ώβ€β€Œβ€‹β€β€Œβ€Œβ€‹ο»Ώβ€‹ο»Ώβ€Œβ€‹β€Œβ€‹β€‹β€β€Œβ€Œβ€‹ο»Ώβ€‹ο»Ώβ€Œβ€‹β€Œβ€‹β€‹β€β€Œβ€Œβ€‹ο»Ώβ€‹β€β€‹ο»Ώβ€‹β€β€Œβ€β€‹β€β€Œβ€‹β€Œβ€Œβ€‹ο»Ώβ€‹β€Œβ€Œβ€β€Œο»Ώβ€Œβ€‹β€‹β€β€‹ο»Ώβ€Œο»Ώβ€Œβ€Œβ€β€‹β€Œο»Ώβ€Œβ€β€Œβ€Œβ€‹ο»Ώβ€Œβ€‹β€β€Œβ€‹ο»Ώβ€‹β€Œβ€Œβ€‹β€β€β€‹β€β€Œβ€Œβ€‹ο»Ώβ€‹β€β€‹ο»Ώβ€‹β€β€‹β€β€Œβ€Œβ€‹ο»Ώβ€Œβ€Œβ€Œβ€‹β€Œβ€‹β€‹β€ο»Ώβ€β€Œο»Ώβ€Œβ€‹β€Œβ€β€Œβ€Œβ€Œο»Ώβ€β€‹β€Œο»Ώβ€Œβ€‹β€‹β€β€Œβ€β€Œο»Ώβ€‹β€‹β€Œβ€β€Œβ€Œβ€Œο»Ώβ€‹β€β€Œο»Ώβ€‹ο»Ώβ€Œο»Ώβ€‹β€‹β€Œβ€β€Œβ€Œβ€Œβ€β€‹ο»Ώβ€Œο»Ώβ€Œβ€‹β€Œβ€β€β€Œβ€Œο»Ώβ€Œβ€β€Œβ€β€Œβ€Œβ€‹ο»Ώο»Ώβ€Œβ€Œο»Ώβ€‹β€‹β€Œο»Ώβ€Œβ€Œβ€Œβ€β€‹β€β€Œβ€ο»Ώβ€‹β€Œβ€β€β€Œβ€Œο»Ώβ€‹ο»Ώβ€Œβ€β€β€‹β€Œβ€β€Œβ€Œβ€Œβ€β€Œβ€‹β€‹β€β€‹β€β€Œο»Ώο»Ώβ€Œ

This program will output ~90 files, and by viewing the file type of each of these output files we can see that one file stands out. The decrypt69 function produces a GameBoy ROM!β€‹β€‹β€‹β€‹β€Œο»Ώβ€ο»Ώβ€‹β€β€‹β€β€Œβ€ο»Ώο»Ώβ€Œο»Ώβ€‹β€β€Œβ€β€β€Œβ€Œβ€β€Œο»Ώβ€Œβ€β€β€Œβ€Œβ€ο»Ώβ€β€‹β€β€‹β€β€‹ο»Ώβ€β€β€‹β€β€‹β€β€Œο»Ώβ€‹ο»Ώβ€Œβ€β€‹β€Œβ€Œβ€ο»Ώβ€β€Œβ€β€β€Œβ€Œο»Ώβ€Œβ€‹β€Œο»Ώβ€β€Œβ€‹β€ο»Ώβ€β€Œβ€β€β€Œβ€Œβ€ο»Ώο»Ώβ€‹β€β€‹β€β€‹β€ο»Ώβ€‹β€‹β€β€‹β€β€Œβ€β€β€‹β€Œο»Ώβ€‹β€β€Œβ€β€Œβ€Œβ€Œβ€β€Œβ€β€‹β€β€‹β€β€‹ο»Ώβ€β€β€‹β€β€‹β€β€Œβ€β€β€‹β€Œο»Ώβ€Œβ€‹β€Œο»Ώβ€Œβ€‹β€Œο»Ώβ€‹β€‹β€Œο»Ώβ€‹ο»Ώβ€‹ο»Ώβ€β€β€‹β€ο»Ώο»Ώβ€‹β€ο»Ώο»Ώβ€Œβ€β€β€Œβ€Œβ€ο»Ώβ€β€Œο»Ώβ€Œβ€‹β€Œβ€β€Œβ€Œβ€Œβ€ο»Ώβ€‹β€‹ο»Ώβ€Œβ€‹β€‹ο»Ώβ€Œο»Ώβ€‹ο»Ώβ€‹β€Œβ€‹β€ο»Ώβ€β€Œο»Ώβ€‹ο»Ώβ€Œβ€β€‹β€Œβ€Œβ€ο»Ώβ€β€Œβ€β€β€Œβ€Œο»Ώβ€Œβ€‹β€Œο»Ώβ€β€Œβ€‹β€ο»Ώβ€β€Œο»Ώβ€‹ο»Ώβ€Œο»Ώβ€Œβ€‹β€Œο»Ώβ€Œβ€Œβ€Œβ€β€Œβ€‹β€Œβ€β€β€Œβ€Œβ€ο»Ώο»Ώβ€‹β€ο»Ώο»Ώβ€Œβ€β€β€Œβ€Œβ€ο»Ώβ€β€Œο»Ώβ€Œβ€‹β€Œβ€β€Œβ€Œβ€Œβ€ο»Ώβ€β€Œο»Ώβ€Œβ€‹β€‹β€ο»Ώο»Ώβ€Œβ€β€Œβ€Œβ€Œβ€β€Œβ€‹β€Œβ€β€β€Œβ€Œο»Ώβ€Œβ€‹β€‹β€ο»Ώο»Ώβ€Œβ€ο»Ώβ€Œβ€Œβ€ο»Ώο»Ώβ€Œβ€β€Œβ€‹β€Œβ€β€Œβ€Œβ€‹ο»Ώο»Ώβ€Œβ€Œο»Ώβ€‹β€‹β€Œο»Ώβ€‹β€β€Œβ€β€Œβ€Œβ€Œο»Ώβ€‹ο»Ώβ€Œβ€β€Œβ€Œβ€Œβ€ο»Ώβ€β€Œο»Ώβ€Œβ€‹β€Œβ€β€‹β€Œβ€Œο»Ώβ€Œβ€‹β€Œβ€β€β€Œβ€Œβ€ο»Ώο»Ώβ€Œβ€ο»Ώβ€β€‹ο»Ώβ€ο»Ώβ€Œβ€β€β€Œβ€Œβ€β€Œβ€‹β€‹ο»Ώο»Ώβ€Œβ€Œβ€β€Œο»Ώβ€Œο»Ώβ€‹β€‹β€Œβ€β€ο»Ώβ€Œβ€Œβ€Œβ€β€Œβ€β€‹β€Œβ€Œο»Ώβ€Œβ€‹β€Œο»Ώβ€Œβ€Œβ€Œβ€β€Œβ€β€‹ο»Ώβ€Œβ€β€Œβ€Œβ€Œβ€Œβ€Œβ€ο»Ώβ€Œβ€Œβ€Œβ€‹β€Œβ€Œο»Ώβ€Œβ€β€Œο»Ώβ€Œβ€Œβ€Œβ€‹ο»Ώο»Ώβ€Œβ€ο»Ώβ€‹β€Œβ€β€Œβ€β€Œο»Ώβ€β€β€‹ο»Ώβ€Œβ€‹β€Œβ€ο»Ώβ€β€Œβ€‹β€Œο»Ώβ€Œβ€‹ο»Ώο»Ώβ€‹ο»Ώβ€ο»Ώβ€Œο»Ώβ€Œβ€‹β€Œο»Ώβ€β€Œβ€Œο»Ώβ€‹β€‹β€Œβ€β€Œβ€Œβ€‹ο»Ώο»Ώβ€Œβ€Œβ€β€‹β€β€Œβ€ο»Ώβ€‹β€Œβ€ο»Ώο»Ώβ€Œβ€β€Œο»Ώβ€‹ο»Ώβ€ο»Ώβ€Œο»Ώβ€‹β€‹β€Œβ€β€‹β€Œβ€Œο»Ώβ€Œβ€‹β€Œβ€β€β€‹β€‹ο»Ώο»Ώβ€Œβ€Œο»Ώβ€‹β€‹β€Œβ€β€‹β€Œβ€Œβ€β€Œο»Ώβ€Œβ€β€Œβ€Œβ€Œβ€‹β€‹β€β€Œο»Ώβ€Œβ€Œβ€Œβ€β€β€Œβ€Œβ€ο»Ώβ€‹β€Œβ€β€Œβ€‹β€Œβ€β€Œβ€Œβ€Œο»Ώβ€‹β€β€‹β€β€Œβ€Œβ€‹ο»Ώβ€Œβ€Œβ€Œβ€‹β€‹β€β€Œβ€Œο»Ώο»Ώβ€Œβ€β€ο»Ώβ€Œβ€β€Œβ€Œβ€Œο»Ώβ€β€Œβ€‹β€β€Œβ€Œβ€‹ο»Ώβ€‹ο»Ώβ€Œβ€‹β€Œβ€‹β€‹β€β€Œβ€Œβ€‹ο»Ώβ€‹ο»Ώβ€Œβ€‹β€Œβ€‹β€‹β€β€Œβ€Œβ€‹ο»Ώβ€‹β€β€‹ο»Ώβ€‹β€β€Œβ€‹β€β€β€‹ο»Ώβ€‹β€‹β€‹ο»Ώβ€Œο»Ώβ€Œο»Ώβ€β€β€‹β€ο»Ώβ€Œβ€Œβ€β€β€Œβ€Œβ€Œβ€‹β€β€Œβ€β€‹β€β€Œβ€ο»Ώβ€Œβ€Œβ€β€β€Œβ€Œβ€Œβ€‹β€‹β€Œβ€Œβ€Œβ€‹β€‹β€β€Œβ€Œβ€‹ο»Ώβ€‹β€β€‹ο»Ώβ€‹β€β€‹β€β€Œβ€Œβ€‹ο»Ώβ€Œβ€Œβ€Œβ€‹β€Œβ€‹β€‹β€ο»Ώβ€β€Œο»Ώβ€‹β€β€Œβ€β€β€Œβ€Œβ€β€‹ο»Ώβ€Œβ€β€β€‹β€Œβ€Œβ€Œβ€‹β€Œβ€β€Œβ€Œβ€Œο»Ώβ€β€‹β€Œο»Ώβ€Œβ€‹β€‹β€β€Œβ€Œβ€‹ο»Ώβ€Œβ€Œβ€Œβ€‹β€‹β€β€Œβ€Œο»Ώο»Ώβ€Œβ€β€ο»Ώβ€Œβ€β€Œβ€Œβ€Œο»Ώβ€β€Œβ€‹β€β€Œβ€Œβ€‹ο»Ώβ€‹ο»Ώβ€Œβ€‹β€Œβ€‹β€‹β€β€Œβ€Œβ€‹ο»Ώβ€‹ο»Ώβ€Œβ€‹β€Œβ€‹β€‹β€β€Œβ€Œβ€‹ο»Ώβ€‹β€β€‹ο»Ώβ€‹β€β€Œβ€Œβ€β€Œβ€‹ο»Ώβ€Œβ€β€Œβ€β€β€β€Œβ€β€β€‹β€Œο»Ώβ€‹β€β€Œβ€‹β€Œβ€‹β€Œβ€β€β€β€Œβ€‹β€Œβ€‹β€Œο»Ώβ€‹β€β€‹ο»Ώβ€‹ο»Ώβ€Œβ€ο»Ώβ€‹β€Œβ€‹β€β€Œβ€‹β€β€Œβ€Œβ€‹ο»Ώβ€‹β€β€‹ο»Ώβ€‹β€β€‹β€β€Œβ€Œβ€‹ο»Ώβ€Œβ€Œβ€Œβ€‹β€Œβ€‹β€‹β€ο»Ώβ€β€Œβ€β€‹ο»Ώβ€Œβ€β€β€‹β€Œβ€β€β€Œβ€Œβ€ο»Ώβ€‹β€Œβ€β€Œβ€‹β€Œο»Ώβ€‹β€β€Œβ€β€Œβ€Œβ€Œβ€ο»Ώβ€β€‹β€β€Œβ€Œβ€‹ο»Ώβ€Œβ€Œβ€Œβ€‹β€‹β€β€Œβ€Œο»Ώο»Ώβ€Œβ€β€ο»Ώβ€Œβ€β€Œβ€Œβ€Œο»Ώβ€β€Œβ€‹β€β€Œβ€Œβ€‹ο»Ώβ€‹ο»Ώβ€Œβ€‹β€Œβ€‹β€‹β€β€Œβ€Œβ€‹ο»Ώβ€‹ο»Ώβ€Œβ€‹β€Œβ€‹β€‹β€β€Œβ€Œβ€‹ο»Ώβ€‹β€β€‹ο»Ώβ€‹β€β€Œο»Ώβ€β€β€Œβ€‹β€‹ο»Ώβ€‹ο»Ώβ€β€Œβ€‹ο»Ώβ€β€Œβ€‹ο»Ώβ€‹β€β€Œβ€‹β€ο»Ώβ€Œο»Ώβ€Œβ€β€Œο»Ώβ€Œβ€β€Œβ€‹β€Œβ€‹β€Œβ€‹β€‹β€β€Œβ€ο»Ώο»Ώβ€Œο»Ώβ€β€‹β€‹β€β€Œβ€Œβ€‹ο»Ώβ€‹β€β€‹ο»Ώβ€‹β€β€‹β€β€Œβ€Œβ€‹ο»Ώβ€Œβ€Œβ€Œβ€‹β€Œβ€‹β€‹β€ο»Ώβ€β€Œο»Ώβ€Œβ€‹β€Œβ€β€Œβ€Œβ€Œο»Ώβ€β€‹β€Œο»Ώβ€Œβ€‹β€‹ο»Ώο»Ώο»Ώβ€Œβ€β€‹β€β€Œβ€β€‹β€Œβ€Œο»Ώβ€‹ο»Ώβ€Œβ€β€Œβ€Œβ€Œβ€Œβ€Œβ€Œβ€Œο»Ώβ€‹β€β€Œβ€ο»Ώβ€‹β€‹ο»Ώο»Ώβ€Œβ€Œβ€β€β€‹β€Œο»Ώβ€Œβ€‹β€Œο»Ώβ€Œβ€‹β€Œο»Ώβ€‹β€‹β€Œο»Ώβ€‹ο»Ώβ€‹β€β€Œβ€Œβ€‹ο»Ώβ€‹ο»Ώβ€Œβ€‹β€‹β€Œβ€‹β€β€Œβ€Œβ€‹ο»Ώβ€‹β€β€Œβ€‹β€Œβ€β€‹β€β€Œβ€Œβ€‹ο»Ώβ€‹β€β€Œβ€‹β€Œβ€β€Œβ€β€β€Œβ€Œβ€ο»Ώβ€β€Œο»Ώβ€Œβ€‹β€Œβ€β€Œβ€Œβ€Œβ€ο»Ώβ€‹β€‹ο»Ώβ€Œβ€‹β€‹ο»Ώβ€Œο»Ώβ€‹ο»Ώβ€‹β€Œβ€‹β€ο»Ώβ€β€Œο»Ώβ€‹ο»Ώβ€Œβ€β€‹β€Œβ€Œβ€ο»Ώβ€β€Œβ€β€β€Œβ€Œο»Ώβ€Œβ€‹β€Œο»Ώβ€β€Œβ€‹β€ο»Ώβ€β€Œο»Ώβ€‹ο»Ώβ€Œο»Ώβ€Œβ€‹β€Œο»Ώβ€Œβ€Œβ€Œβ€β€Œβ€‹β€Œβ€β€β€Œβ€Œβ€ο»Ώο»Ώβ€‹β€β€Œβ€β€Œβ€β€β€Œβ€Œβ€β€Œβ€‹β€‹ο»Ώο»Ώβ€Œβ€Œβ€β€Œο»Ώβ€Œο»Ώβ€‹β€‹β€Œβ€β€ο»Ώβ€Œβ€Œβ€Œβ€β€Œβ€β€‹β€Œβ€Œο»Ώβ€Œβ€‹β€Œο»Ώβ€Œβ€Œβ€Œβ€β€Œβ€β€‹ο»Ώβ€Œβ€β€Œβ€Œβ€Œβ€Œβ€Œβ€ο»Ώβ€Œβ€Œβ€Œβ€‹β€Œβ€Œο»Ώβ€Œβ€β€Œο»Ώβ€Œβ€Œβ€Œβ€‹ο»Ώο»Ώβ€Œβ€ο»Ώβ€‹β€Œβ€β€Œβ€β€Œο»Ώβ€β€β€‹ο»Ώβ€Œβ€‹β€Œβ€ο»Ώβ€β€Œβ€‹β€Œο»Ώβ€Œβ€‹ο»Ώο»Ώβ€‹β€β€Œβ€β€Œο»Ώβ€Œβ€‹β€Œο»Ώβ€β€Œβ€Œο»Ώβ€‹β€‹β€Œβ€β€Œβ€Œβ€‹ο»Ώο»Ώβ€Œβ€Œβ€β€‹β€β€Œβ€ο»Ώβ€‹β€Œβ€ο»Ώο»Ώβ€Œβ€β€Œο»Ώβ€‹β€β€Œβ€β€Œο»Ώβ€‹β€‹β€Œβ€β€‹β€Œβ€Œο»Ώβ€Œβ€‹β€Œβ€β€β€‹β€‹ο»Ώο»Ώβ€Œβ€Œο»Ώβ€‹β€‹β€Œβ€β€‹β€Œβ€Œβ€β€Œο»Ώβ€Œβ€β€Œβ€Œβ€Œβ€‹β€‹β€β€Œο»Ώβ€Œβ€Œβ€Œβ€β€β€Œβ€Œβ€ο»Ώβ€‹β€Œβ€β€Œβ€‹β€Œβ€β€Œβ€Œβ€Œο»Ώβ€‹β€β€‹β€β€Œβ€Œβ€‹ο»Ώβ€Œβ€Œβ€Œβ€‹β€‹β€β€Œβ€Œο»Ώο»Ώβ€Œβ€β€ο»Ώβ€Œβ€β€Œβ€Œβ€Œο»Ώβ€β€Œβ€‹β€β€Œβ€Œβ€‹ο»Ώβ€‹ο»Ώβ€Œβ€‹β€Œβ€‹β€‹β€β€Œβ€Œβ€‹ο»Ώβ€‹ο»Ώβ€Œβ€‹β€Œβ€‹β€‹β€β€Œβ€Œβ€‹ο»Ώβ€‹β€β€‹ο»Ώβ€‹β€β€Œβ€‹β€β€β€‹ο»Ώβ€‹β€‹β€‹ο»Ώβ€Œο»Ώβ€Œο»Ώβ€β€β€‹β€ο»Ώβ€Œβ€Œβ€β€β€Œβ€Œβ€Œβ€‹β€β€Œβ€β€‹β€β€Œβ€ο»Ώβ€Œβ€Œβ€β€β€Œβ€Œβ€Œβ€‹β€‹β€Œβ€Œβ€Œβ€‹β€‹β€β€Œβ€Œβ€‹ο»Ώβ€‹β€β€‹ο»Ώβ€‹β€β€‹β€β€Œβ€Œβ€‹ο»Ώβ€Œβ€Œβ€Œβ€‹β€Œβ€‹β€‹β€ο»Ώβ€β€Œο»Ώβ€‹β€β€Œβ€β€β€Œβ€Œβ€β€‹ο»Ώβ€Œβ€β€β€‹β€Œβ€Œβ€Œβ€‹β€Œβ€β€Œβ€Œβ€Œο»Ώβ€β€‹β€Œο»Ώβ€Œβ€‹β€‹β€β€Œβ€Œβ€‹ο»Ώβ€Œβ€Œβ€Œβ€‹β€‹β€β€Œβ€Œο»Ώο»Ώβ€Œβ€β€ο»Ώβ€Œβ€β€Œβ€Œβ€Œο»Ώβ€β€Œβ€‹β€β€Œβ€Œβ€‹ο»Ώβ€‹ο»Ώβ€Œβ€‹β€Œβ€‹β€‹β€β€Œβ€Œβ€‹ο»Ώβ€‹ο»Ώβ€Œβ€‹β€Œβ€‹β€‹β€β€Œβ€Œβ€‹ο»Ώβ€‹β€β€‹ο»Ώβ€‹β€β€Œβ€Œβ€β€Œβ€‹ο»Ώβ€Œβ€β€Œβ€β€β€β€Œβ€β€β€‹β€Œο»Ώβ€‹β€β€Œβ€‹β€Œβ€‹β€Œβ€β€β€β€Œβ€‹β€Œβ€‹β€Œο»Ώβ€‹β€β€‹ο»Ώβ€‹ο»Ώβ€Œβ€ο»Ώβ€‹β€Œβ€‹β€β€Œβ€‹β€β€Œβ€Œβ€‹ο»Ώβ€‹β€β€‹ο»Ώβ€‹β€β€‹β€β€Œβ€Œβ€‹ο»Ώβ€Œβ€Œβ€Œβ€‹β€Œβ€‹β€‹β€ο»Ώβ€β€Œβ€β€‹ο»Ώβ€Œβ€β€β€‹β€Œβ€β€β€Œβ€Œβ€ο»Ώβ€‹β€Œβ€β€Œβ€‹β€Œο»Ώβ€‹β€β€Œβ€β€Œβ€Œβ€Œβ€ο»Ώβ€β€‹β€β€Œβ€Œβ€‹ο»Ώβ€Œβ€Œβ€Œβ€‹β€‹β€β€Œβ€Œο»Ώο»Ώβ€Œβ€β€ο»Ώβ€Œβ€β€Œβ€Œβ€Œο»Ώβ€β€Œβ€‹β€β€Œβ€Œβ€‹ο»Ώβ€‹ο»Ώβ€Œβ€‹β€Œβ€‹β€‹β€β€Œβ€Œβ€‹ο»Ώβ€‹ο»Ώβ€Œβ€‹β€Œβ€‹β€‹β€β€Œβ€Œβ€‹ο»Ώβ€‹β€β€‹ο»Ώβ€‹β€β€Œο»Ώβ€β€β€Œβ€‹β€‹ο»Ώβ€‹ο»Ώβ€β€Œβ€‹ο»Ώβ€β€Œβ€‹ο»Ώβ€‹β€β€Œβ€‹β€ο»Ώβ€Œο»Ώβ€Œβ€β€Œο»Ώβ€Œβ€β€Œβ€‹β€Œβ€‹β€Œβ€‹β€‹β€β€Œβ€ο»Ώο»Ώβ€Œο»Ώβ€β€‹β€‹β€β€Œβ€Œβ€‹ο»Ώβ€‹β€β€‹ο»Ώβ€‹β€β€‹β€β€Œβ€Œβ€‹ο»Ώβ€Œβ€Œβ€Œβ€‹β€Œβ€‹β€‹β€ο»Ώβ€β€Œο»Ώβ€Œβ€‹β€Œβ€β€Œβ€Œβ€Œο»Ώβ€β€‹β€Œο»Ώβ€Œβ€‹β€‹β€β€Œβ€β€Œο»Ώβ€‹β€‹β€Œβ€β€Œβ€Œβ€Œο»Ώβ€‹β€β€Œο»Ώβ€‹ο»Ώβ€Œο»Ώβ€‹β€‹β€Œβ€β€Œβ€Œβ€Œβ€β€‹ο»Ώβ€Œο»Ώβ€Œβ€‹β€Œβ€β€β€Œβ€Œο»Ώβ€Œβ€β€Œβ€β€Œβ€Œβ€‹ο»Ώο»Ώβ€Œβ€Œο»Ώβ€‹β€‹β€Œο»Ώβ€Œβ€Œβ€Œβ€β€‹β€β€Œβ€ο»Ώβ€‹β€Œβ€β€β€Œβ€Œο»Ώβ€‹ο»Ώβ€Œβ€β€β€‹β€Œβ€β€Œβ€Œβ€Œβ€β€Œβ€‹β€‹β€β€‹β€β€Œο»Ώο»Ώβ€Œ

[Image: Image for post]β€‹β€‹β€‹β€‹β€Œο»Ώβ€ο»Ώβ€‹β€β€‹β€β€Œβ€ο»Ώο»Ώβ€Œο»Ώβ€‹β€β€Œβ€β€β€Œβ€Œβ€β€Œο»Ώβ€Œβ€β€β€Œβ€Œβ€ο»Ώβ€β€‹β€β€‹β€β€‹ο»Ώβ€β€β€‹β€β€‹β€β€Œο»Ώβ€‹ο»Ώβ€Œβ€β€‹β€Œβ€Œβ€ο»Ώβ€β€Œβ€β€β€Œβ€Œο»Ώβ€Œβ€‹β€Œο»Ώβ€β€Œβ€‹β€ο»Ώβ€β€Œβ€β€β€Œβ€Œβ€ο»Ώο»Ώβ€‹β€β€‹β€β€‹β€ο»Ώβ€‹β€‹β€β€‹β€β€Œβ€β€β€‹β€Œο»Ώβ€‹β€β€Œβ€β€Œβ€Œβ€Œβ€β€Œβ€β€‹β€β€‹β€β€‹ο»Ώβ€β€β€‹β€β€‹β€β€Œβ€β€β€‹β€Œο»Ώβ€Œβ€‹β€Œο»Ώβ€Œβ€‹β€Œο»Ώβ€‹β€‹β€Œο»Ώβ€‹ο»Ώβ€‹ο»Ώβ€β€β€‹β€ο»Ώο»Ώβ€‹β€ο»Ώο»Ώβ€Œβ€β€β€Œβ€Œβ€ο»Ώβ€β€Œο»Ώβ€Œβ€‹β€Œβ€β€Œβ€Œβ€Œβ€ο»Ώβ€‹β€‹ο»Ώβ€Œβ€‹β€‹ο»Ώβ€Œο»Ώβ€‹ο»Ώβ€‹β€Œβ€‹β€ο»Ώβ€β€Œο»Ώβ€‹ο»Ώβ€Œβ€β€‹β€Œβ€Œβ€ο»Ώβ€β€Œβ€β€β€Œβ€Œο»Ώβ€Œβ€‹β€Œο»Ώβ€β€Œβ€‹β€ο»Ώβ€β€Œο»Ώβ€‹ο»Ώβ€Œο»Ώβ€Œβ€‹β€Œο»Ώβ€Œβ€Œβ€Œβ€β€Œβ€‹β€Œβ€β€β€Œβ€Œβ€ο»Ώο»Ώβ€‹β€ο»Ώο»Ώβ€Œβ€β€β€Œβ€Œβ€ο»Ώβ€β€Œο»Ώβ€Œβ€‹β€Œβ€β€Œβ€Œβ€Œβ€ο»Ώβ€β€Œο»Ώβ€Œβ€‹β€‹β€ο»Ώο»Ώβ€Œβ€β€Œβ€Œβ€Œβ€β€Œβ€‹β€Œβ€β€β€Œβ€Œο»Ώβ€Œβ€‹β€‹β€ο»Ώο»Ώβ€Œβ€ο»Ώβ€Œβ€Œβ€ο»Ώο»Ώβ€Œβ€β€Œβ€‹β€Œβ€β€Œβ€Œβ€‹ο»Ώο»Ώβ€Œβ€Œο»Ώβ€‹β€‹β€Œο»Ώβ€‹β€β€Œβ€β€Œβ€Œβ€Œο»Ώβ€‹ο»Ώβ€Œβ€β€Œβ€Œβ€Œβ€ο»Ώβ€β€Œο»Ώβ€Œβ€‹β€Œβ€β€‹β€Œβ€Œο»Ώβ€Œβ€‹β€Œβ€β€β€Œβ€Œβ€ο»Ώο»Ώβ€Œβ€ο»Ώβ€β€‹ο»Ώβ€ο»Ώβ€Œβ€β€β€Œβ€Œβ€β€Œβ€‹β€‹ο»Ώο»Ώβ€Œβ€Œβ€β€Œο»Ώβ€Œο»Ώβ€‹β€‹β€Œβ€β€ο»Ώβ€Œβ€Œβ€Œβ€β€Œβ€β€‹β€Œβ€Œο»Ώβ€Œβ€‹β€Œο»Ώβ€Œβ€Œβ€Œβ€β€Œβ€β€‹ο»Ώβ€Œβ€β€Œβ€Œβ€Œβ€Œβ€Œβ€ο»Ώβ€Œβ€Œβ€Œβ€‹β€Œβ€Œο»Ώβ€Œβ€β€Œο»Ώβ€Œβ€Œβ€Œβ€‹ο»Ώο»Ώβ€Œβ€ο»Ώβ€‹β€Œβ€β€Œβ€β€Œο»Ώβ€β€β€‹ο»Ώβ€Œβ€‹β€Œβ€ο»Ώβ€β€Œβ€‹β€Œο»Ώβ€Œβ€‹ο»Ώο»Ώβ€‹ο»Ώβ€ο»Ώβ€Œο»Ώβ€Œβ€‹β€Œο»Ώβ€β€Œβ€Œο»Ώβ€‹β€‹β€Œβ€β€Œβ€Œβ€‹ο»Ώο»Ώβ€Œβ€Œβ€β€‹β€β€Œβ€ο»Ώβ€‹β€Œβ€ο»Ώο»Ώβ€Œβ€β€Œο»Ώβ€‹ο»Ώβ€ο»Ώβ€Œο»Ώβ€‹β€‹β€Œβ€β€‹β€Œβ€Œο»Ώβ€Œβ€‹β€Œβ€β€β€‹β€‹ο»Ώο»Ώβ€Œβ€Œο»Ώβ€‹β€‹β€Œβ€β€‹β€Œβ€Œβ€β€Œο»Ώβ€Œβ€β€Œβ€Œβ€Œβ€‹β€‹β€β€Œο»Ώβ€Œβ€Œβ€Œβ€β€β€Œβ€Œβ€ο»Ώβ€‹β€Œβ€β€Œβ€‹β€Œβ€β€Œβ€Œβ€Œο»Ώβ€‹β€β€‹β€β€Œβ€Œβ€‹ο»Ώβ€Œβ€Œβ€Œβ€‹β€‹β€β€Œβ€Œο»Ώο»Ώβ€Œβ€β€ο»Ώβ€Œβ€β€Œβ€Œβ€Œο»Ώβ€β€Œβ€‹β€β€Œβ€Œβ€‹ο»Ώβ€‹ο»Ώβ€Œβ€‹β€Œβ€‹β€‹β€β€Œβ€Œβ€‹ο»Ώβ€‹ο»Ώβ€Œβ€‹β€Œβ€‹β€‹β€β€Œβ€Œβ€‹ο»Ώβ€‹β€β€‹ο»Ώβ€‹β€β€Œβ€‹β€β€β€‹ο»Ώβ€‹β€‹β€‹ο»Ώβ€Œο»Ώβ€Œο»Ώβ€β€β€‹β€ο»Ώβ€Œβ€Œβ€β€β€Œβ€Œβ€Œβ€‹β€β€Œβ€β€‹β€β€Œβ€ο»Ώβ€Œβ€Œβ€β€β€Œβ€Œβ€Œβ€‹β€‹β€Œβ€Œβ€Œβ€‹β€‹β€β€Œβ€Œβ€‹ο»Ώβ€‹β€β€‹ο»Ώβ€‹β€β€‹β€β€Œβ€Œβ€‹ο»Ώβ€Œβ€Œβ€Œβ€‹β€Œβ€‹β€‹β€ο»Ώβ€β€Œο»Ώβ€‹β€β€Œβ€β€β€Œβ€Œβ€β€‹ο»Ώβ€Œβ€β€β€‹β€Œβ€Œβ€Œβ€‹β€Œβ€β€Œβ€Œβ€Œο»Ώβ€β€‹β€Œο»Ώβ€Œβ€‹β€‹β€β€Œβ€Œβ€‹ο»Ώβ€Œβ€Œβ€Œβ€‹β€‹β€β€Œβ€Œο»Ώο»Ώβ€Œβ€β€ο»Ώβ€Œβ€β€Œβ€Œβ€Œο»Ώβ€β€Œβ€‹β€β€Œβ€Œβ€‹ο»Ώβ€‹ο»Ώβ€Œβ€‹β€Œβ€‹β€‹β€β€Œβ€Œβ€‹ο»Ώβ€‹ο»Ώβ€Œβ€‹β€Œβ€‹β€‹β€β€Œβ€Œβ€‹ο»Ώβ€‹β€β€‹ο»Ώβ€‹β€β€Œο»Ώβ€Œβ€‹β€Œβ€Œο»Ώο»Ώβ€Œβ€ο»Ώβ€Œβ€Œβ€β€Œβ€‹β€Œβ€‹β€‹ο»Ώβ€Œβ€ο»Ώβ€Œβ€Œβ€Œβ€‹β€β€Œβ€Œβ€‹ο»Ώβ€Œο»Ώβ€‹ο»Ώβ€Œβ€Œβ€Œο»Ώβ€Œβ€Œβ€Œβ€β€Œβ€‹β€‹β€Œβ€‹β€β€Œβ€Œβ€‹ο»Ώβ€‹β€β€‹ο»Ώβ€‹β€β€‹β€β€Œβ€Œβ€‹ο»Ώβ€Œβ€Œβ€Œβ€‹β€Œβ€‹β€‹β€ο»Ώβ€β€Œβ€β€‹ο»Ώβ€Œβ€β€β€‹β€Œβ€β€β€Œβ€Œβ€ο»Ώβ€‹β€Œβ€β€Œβ€‹β€Œο»Ώβ€‹β€β€Œβ€β€Œβ€Œβ€Œβ€ο»Ώβ€β€‹β€β€Œβ€Œβ€‹ο»Ώβ€Œβ€Œβ€Œβ€‹β€‹β€β€Œβ€Œο»Ώο»Ώβ€Œβ€β€ο»Ώβ€Œβ€β€Œβ€Œβ€Œο»Ώβ€β€Œβ€‹β€β€Œβ€Œβ€‹ο»Ώβ€‹ο»Ώβ€Œβ€‹β€Œβ€‹β€‹β€β€Œβ€Œβ€‹ο»Ώβ€‹ο»Ώβ€Œβ€‹β€Œβ€‹β€‹β€β€Œβ€Œβ€‹ο»Ώβ€‹β€β€‹ο»Ώβ€‹β€β€Œβ€ο»Ώβ€Œβ€Œο»Ώβ€Œβ€β€Œβ€β€‹β€Œβ€Œβ€β€β€β€‹ο»Ώβ€‹β€Œβ€Œβ€Œβ€β€β€Œβ€‹β€Œβ€Œβ€Œβ€‹β€Œβ€β€Œο»Ώβ€β€‹β€Œο»Ώβ€β€‹β€Œο»Ώβ€β€‹β€Œβ€‹β€β€Œβ€‹β€β€Œβ€Œβ€‹ο»Ώβ€‹β€β€‹ο»Ώβ€‹β€β€‹β€β€Œβ€Œβ€‹ο»Ώβ€Œβ€Œβ€Œβ€‹β€Œβ€‹β€‹β€ο»Ώβ€β€Œο»Ώβ€Œβ€‹β€Œβ€β€Œβ€Œβ€Œο»Ώβ€β€‹β€Œο»Ώβ€Œβ€‹β€‹ο»Ώο»Ώο»Ώβ€Œβ€β€‹β€β€Œβ€β€‹β€Œβ€Œο»Ώβ€‹ο»Ώβ€Œβ€β€Œβ€Œβ€Œβ€Œβ€Œβ€Œβ€Œο»Ώβ€‹β€β€Œβ€ο»Ώβ€‹β€‹ο»Ώο»Ώβ€Œβ€Œβ€β€β€‹β€Œο»Ώβ€Œβ€‹β€Œο»Ώβ€Œβ€‹β€Œο»Ώβ€‹β€‹β€Œο»Ώβ€‹ο»Ώβ€‹β€β€Œβ€Œβ€‹ο»Ώβ€‹ο»Ώβ€Œβ€‹β€‹β€Œβ€‹β€β€Œβ€Œβ€‹ο»Ώβ€‹β€β€Œβ€‹β€Œβ€β€‹β€β€Œβ€Œβ€‹ο»Ώβ€‹β€β€Œβ€‹β€Œβ€β€Œβ€β€β€Œβ€Œβ€ο»Ώβ€β€Œο»Ώβ€Œβ€‹β€Œβ€β€Œβ€Œβ€Œβ€ο»Ώβ€‹β€‹ο»Ώβ€Œβ€‹β€‹ο»Ώβ€Œο»Ώβ€‹ο»Ώβ€‹β€Œβ€‹β€ο»Ώβ€β€Œο»Ώβ€‹ο»Ώβ€Œβ€β€‹β€Œβ€Œβ€ο»Ώβ€β€Œβ€β€β€Œβ€Œο»Ώβ€Œβ€‹β€Œο»Ώβ€β€Œβ€‹β€ο»Ώβ€β€Œο»Ώβ€‹ο»Ώβ€Œο»Ώβ€Œβ€‹β€Œο»Ώβ€Œβ€Œβ€Œβ€β€Œβ€‹β€Œβ€β€β€Œβ€Œβ€ο»Ώο»Ώβ€‹β€β€Œβ€β€Œβ€β€β€Œβ€Œβ€β€Œβ€‹β€‹ο»Ώο»Ώβ€Œβ€Œβ€β€Œο»Ώβ€Œο»Ώβ€‹β€‹β€Œβ€β€ο»Ώβ€Œβ€Œβ€Œβ€β€Œβ€β€‹β€Œβ€Œο»Ώβ€Œβ€‹β€Œο»Ώβ€Œβ€Œβ€Œβ€β€Œβ€β€‹ο»Ώβ€Œβ€β€Œβ€Œβ€Œβ€Œβ€Œβ€ο»Ώβ€Œβ€Œβ€Œβ€‹β€Œβ€Œο»Ώβ€Œβ€β€Œο»Ώβ€Œβ€Œβ€Œβ€‹ο»Ώο»Ώβ€Œβ€ο»Ώβ€‹β€Œβ€β€Œβ€β€Œο»Ώβ€β€β€‹ο»Ώβ€Œβ€‹β€Œβ€ο»Ώβ€β€Œβ€‹β€Œο»Ώβ€Œβ€‹ο»Ώο»Ώβ€‹β€β€Œβ€β€Œο»Ώβ€Œβ€‹β€Œο»Ώβ€β€Œβ€Œο»Ώβ€‹β€‹β€Œβ€β€Œβ€Œβ€‹ο»Ώο»Ώβ€Œβ€Œβ€β€‹β€β€Œβ€ο»Ώβ€‹β€Œβ€ο»Ώο»Ώβ€Œβ€β€Œο»Ώβ€‹β€β€Œβ€β€Œο»Ώβ€‹β€‹β€Œβ€β€‹β€Œβ€Œο»Ώβ€Œβ€‹β€Œβ€β€β€‹β€‹ο»Ώο»Ώβ€Œβ€Œο»Ώβ€‹β€‹β€Œβ€β€‹β€Œβ€Œβ€β€Œο»Ώβ€Œβ€β€Œβ€Œβ€Œβ€‹β€‹β€β€Œο»Ώβ€Œβ€Œβ€Œβ€β€β€Œβ€Œβ€ο»Ώβ€‹β€Œβ€β€Œβ€‹β€Œβ€β€Œβ€Œβ€Œο»Ώβ€‹β€β€‹β€β€Œβ€Œβ€‹ο»Ώβ€Œβ€Œβ€Œβ€‹β€‹β€β€Œβ€Œο»Ώο»Ώβ€Œβ€β€ο»Ώβ€Œβ€β€Œβ€Œβ€Œο»Ώβ€β€Œβ€‹β€β€Œβ€Œβ€‹ο»Ώβ€‹ο»Ώβ€Œβ€‹β€Œβ€‹β€‹β€β€Œβ€Œβ€‹ο»Ώβ€‹ο»Ώβ€Œβ€‹β€Œβ€‹β€‹β€β€Œβ€Œβ€‹ο»Ώβ€‹β€β€‹ο»Ώβ€‹β€β€Œβ€‹β€β€β€‹ο»Ώβ€‹β€‹β€‹ο»Ώβ€Œο»Ώβ€Œο»Ώβ€β€β€‹β€ο»Ώβ€Œβ€Œβ€β€β€Œβ€Œβ€Œβ€‹β€β€Œβ€β€‹β€β€Œβ€ο»Ώβ€Œβ€Œβ€β€β€Œβ€Œβ€Œβ€‹β€‹β€Œβ€Œβ€Œβ€‹β€‹β€β€Œβ€Œβ€‹ο»Ώβ€‹β€β€‹ο»Ώβ€‹β€β€‹β€β€Œβ€Œβ€‹ο»Ώβ€Œβ€Œβ€Œβ€‹β€Œβ€‹β€‹β€ο»Ώβ€β€Œο»Ώβ€‹β€β€Œβ€β€β€Œβ€Œβ€β€‹ο»Ώβ€Œβ€β€β€‹β€Œβ€Œβ€Œβ€‹β€Œβ€β€Œβ€Œβ€Œο»Ώβ€β€‹β€Œο»Ώβ€Œβ€‹β€‹β€β€Œβ€Œβ€‹ο»Ώβ€Œβ€Œβ€Œβ€‹β€‹β€β€Œβ€Œο»Ώο»Ώβ€Œβ€β€ο»Ώβ€Œβ€β€Œβ€Œβ€Œο»Ώβ€β€Œβ€‹β€β€Œβ€Œβ€‹ο»Ώβ€‹ο»Ώβ€Œβ€‹β€Œβ€‹β€‹β€β€Œβ€Œβ€‹ο»Ώβ€‹ο»Ώβ€Œβ€‹β€Œβ€‹β€‹β€β€Œβ€Œβ€‹ο»Ώβ€‹β€β€‹ο»Ώβ€‹β€β€Œο»Ώβ€Œβ€‹β€Œβ€Œο»Ώο»Ώβ€Œβ€ο»Ώβ€Œβ€Œβ€β€Œβ€‹β€Œβ€‹β€‹ο»Ώβ€Œβ€ο»Ώβ€Œβ€Œβ€Œβ€‹β€β€Œβ€Œβ€‹ο»Ώβ€Œο»Ώβ€‹ο»Ώβ€Œβ€Œβ€Œο»Ώβ€Œβ€Œβ€Œβ€β€Œβ€‹β€‹β€Œβ€‹β€β€Œβ€Œβ€‹ο»Ώβ€‹β€β€‹ο»Ώβ€‹β€β€‹β€β€Œβ€Œβ€‹ο»Ώβ€Œβ€Œβ€Œβ€‹β€Œβ€‹β€‹β€ο»Ώβ€β€Œβ€β€‹ο»Ώβ€Œβ€β€β€‹β€Œβ€β€β€Œβ€Œβ€ο»Ώβ€‹β€Œβ€β€Œβ€‹β€Œο»Ώβ€‹β€β€Œβ€β€Œβ€Œβ€Œβ€ο»Ώβ€β€‹β€β€Œβ€Œβ€‹ο»Ώβ€Œβ€Œβ€Œβ€‹β€‹β€β€Œβ€Œο»Ώο»Ώβ€Œβ€β€ο»Ώβ€Œβ€β€Œβ€Œβ€Œο»Ώβ€β€Œβ€‹β€β€Œβ€Œβ€‹ο»Ώβ€‹ο»Ώβ€Œβ€‹β€Œβ€‹β€‹β€β€Œβ€Œβ€‹ο»Ώβ€‹ο»Ώβ€Œβ€‹β€Œβ€‹β€‹β€β€Œβ€Œβ€‹ο»Ώβ€‹β€β€‹ο»Ώβ€‹β€β€Œβ€ο»Ώβ€Œβ€Œο»Ώβ€Œβ€β€Œβ€β€‹β€Œβ€Œβ€β€β€β€‹ο»Ώβ€‹β€Œβ€Œβ€Œβ€β€β€Œβ€‹β€Œβ€Œβ€Œβ€‹β€Œβ€β€Œο»Ώβ€β€‹β€Œο»Ώβ€β€‹β€Œο»Ώβ€β€‹β€Œβ€‹β€β€Œβ€‹β€β€Œβ€Œβ€‹ο»Ώβ€‹β€β€‹ο»Ώβ€‹β€β€‹β€β€Œβ€Œβ€‹ο»Ώβ€Œβ€Œβ€Œβ€‹β€Œβ€‹β€‹β€ο»Ώβ€β€Œο»Ώβ€Œβ€‹β€Œβ€β€Œβ€Œβ€Œο»Ώβ€β€‹β€Œο»Ώβ€Œβ€‹β€‹β€β€Œβ€β€Œο»Ώβ€‹β€‹β€Œβ€β€Œβ€Œβ€Œο»Ώβ€‹β€β€Œο»Ώβ€‹ο»Ώβ€Œο»Ώβ€‹β€‹β€Œβ€β€Œβ€Œβ€Œβ€β€‹ο»Ώβ€Œο»Ώβ€Œβ€‹β€Œβ€β€β€Œβ€Œο»Ώβ€Œβ€β€Œβ€β€Œβ€Œβ€‹ο»Ώο»Ώβ€Œβ€Œο»Ώβ€‹β€‹β€Œο»Ώβ€Œβ€Œβ€Œβ€β€‹β€β€Œβ€ο»Ώβ€‹β€Œβ€β€β€Œβ€Œο»Ώβ€‹ο»Ώβ€Œβ€β€β€‹β€Œβ€β€Œβ€Œβ€Œβ€β€Œβ€‹β€‹β€β€‹β€β€Œο»Ώο»Ώβ€Œ

By changing the file extension to β€‹β€‹β€‹β€‹β€Œο»Ώβ€ο»Ώβ€‹β€β€‹β€β€Œβ€ο»Ώο»Ώβ€Œο»Ώβ€‹β€β€Œβ€β€β€Œβ€Œβ€β€Œο»Ώβ€Œβ€β€β€Œβ€Œβ€ο»Ώβ€β€‹β€β€‹β€β€‹ο»Ώβ€β€β€‹β€β€‹β€β€Œο»Ώβ€‹ο»Ώβ€Œβ€β€‹β€Œβ€Œβ€ο»Ώβ€β€Œβ€β€β€Œβ€Œο»Ώβ€Œβ€‹β€Œο»Ώβ€β€Œβ€‹β€ο»Ώβ€β€Œβ€β€β€Œβ€Œβ€ο»Ώο»Ώβ€‹β€β€‹β€β€‹β€ο»Ώβ€‹β€‹β€β€‹β€β€Œβ€β€β€‹β€Œο»Ώβ€‹β€β€Œβ€β€Œβ€Œβ€Œβ€β€Œβ€β€‹β€β€‹β€β€‹ο»Ώβ€β€β€‹β€β€‹β€β€Œβ€β€β€‹β€Œο»Ώβ€Œβ€‹β€Œο»Ώβ€Œβ€‹β€Œο»Ώβ€‹β€‹β€Œο»Ώβ€‹ο»Ώβ€‹ο»Ώβ€β€β€‹β€ο»Ώο»Ώβ€‹β€ο»Ώο»Ώβ€Œβ€β€β€Œβ€Œβ€ο»Ώβ€β€Œο»Ώβ€Œβ€‹β€Œβ€β€Œβ€Œβ€Œβ€ο»Ώβ€‹β€‹ο»Ώβ€Œβ€‹β€‹ο»Ώβ€Œο»Ώβ€‹ο»Ώβ€‹β€Œβ€‹β€ο»Ώβ€β€Œο»Ώβ€‹ο»Ώβ€Œβ€β€‹β€Œβ€Œβ€ο»Ώβ€β€Œβ€β€β€Œβ€Œο»Ώβ€Œβ€‹β€Œο»Ώβ€β€Œβ€‹β€ο»Ώβ€β€Œο»Ώβ€‹ο»Ώβ€Œο»Ώβ€Œβ€‹β€Œο»Ώβ€Œβ€Œβ€Œβ€β€Œβ€‹β€Œβ€β€β€Œβ€Œβ€ο»Ώο»Ώβ€‹β€ο»Ώο»Ώβ€Œβ€β€β€Œβ€Œβ€ο»Ώβ€β€Œο»Ώβ€Œβ€‹β€Œβ€β€Œβ€Œβ€Œβ€ο»Ώβ€β€Œο»Ώβ€Œβ€‹β€‹β€ο»Ώο»Ώβ€Œβ€β€Œβ€Œβ€Œβ€β€Œβ€‹β€Œβ€β€β€Œβ€Œο»Ώβ€Œβ€‹β€‹β€ο»Ώο»Ώβ€Œβ€ο»Ώβ€Œβ€Œβ€ο»Ώο»Ώβ€Œβ€β€Œβ€‹β€Œβ€β€Œβ€Œβ€‹ο»Ώο»Ώβ€Œβ€Œο»Ώβ€‹β€‹β€Œο»Ώβ€‹β€β€Œβ€β€Œβ€Œβ€Œο»Ώβ€‹ο»Ώβ€Œβ€β€Œβ€Œβ€Œβ€ο»Ώβ€β€Œο»Ώβ€Œβ€‹β€Œβ€β€‹β€Œβ€Œο»Ώβ€Œβ€‹β€Œβ€β€β€Œβ€Œβ€ο»Ώο»Ώβ€Œβ€ο»Ώβ€β€‹ο»Ώβ€ο»Ώβ€Œβ€β€β€Œβ€Œβ€β€Œβ€‹β€‹ο»Ώο»Ώβ€Œβ€Œβ€β€Œο»Ώβ€Œο»Ώβ€‹β€‹β€Œβ€β€ο»Ώβ€Œβ€Œβ€Œβ€β€Œβ€β€‹β€Œβ€Œο»Ώβ€Œβ€‹β€Œο»Ώβ€Œβ€Œβ€Œβ€β€Œβ€β€‹ο»Ώβ€Œβ€β€Œβ€Œβ€Œβ€Œβ€Œβ€ο»Ώβ€Œβ€Œβ€Œβ€‹β€Œβ€Œο»Ώβ€Œβ€β€Œο»Ώβ€Œβ€Œβ€Œβ€‹ο»Ώο»Ώβ€Œβ€ο»Ώβ€‹β€Œβ€β€Œβ€β€Œο»Ώβ€β€β€‹ο»Ώβ€Œβ€‹β€Œβ€ο»Ώβ€β€Œβ€‹β€Œο»Ώβ€Œβ€‹ο»Ώο»Ώβ€‹ο»Ώβ€ο»Ώβ€Œο»Ώβ€Œβ€‹β€Œο»Ώβ€β€Œβ€Œο»Ώβ€‹β€‹β€Œβ€β€Œβ€Œβ€‹ο»Ώο»Ώβ€Œβ€Œβ€β€‹β€β€Œβ€ο»Ώβ€‹β€Œβ€ο»Ώο»Ώβ€Œβ€β€Œο»Ώβ€‹ο»Ώβ€ο»Ώβ€Œο»Ώβ€‹β€‹β€Œβ€β€‹β€Œβ€Œο»Ώβ€Œβ€‹β€Œβ€β€β€‹β€‹ο»Ώο»Ώβ€Œβ€Œο»Ώβ€‹β€‹β€Œβ€β€‹β€Œβ€Œβ€β€Œο»Ώβ€Œβ€β€Œβ€Œβ€Œβ€‹β€‹β€β€Œο»Ώβ€Œβ€Œβ€Œβ€β€β€Œβ€Œβ€ο»Ώβ€‹β€Œβ€β€Œβ€‹β€Œβ€β€Œβ€Œβ€Œο»Ώβ€‹β€β€‹β€β€Œβ€Œβ€‹ο»Ώβ€Œβ€Œβ€Œβ€‹β€‹β€β€Œβ€Œο»Ώο»Ώβ€Œβ€β€ο»Ώβ€Œβ€β€Œβ€Œβ€Œο»Ώβ€β€Œβ€‹β€β€Œβ€Œβ€‹ο»Ώβ€‹ο»Ώβ€Œβ€‹β€Œβ€‹β€‹β€β€Œβ€Œβ€‹ο»Ώβ€‹ο»Ώβ€Œβ€‹β€Œβ€‹β€‹β€β€Œβ€Œβ€‹ο»Ώβ€‹β€β€‹ο»Ώβ€‹β€β€Œβ€‹β€β€β€‹ο»Ώβ€‹β€‹β€‹ο»Ώβ€Œο»Ώβ€Œο»Ώβ€β€β€‹β€ο»Ώβ€Œβ€Œβ€β€β€Œβ€Œβ€Œβ€‹β€β€Œβ€β€‹β€β€Œβ€ο»Ώβ€Œβ€Œβ€β€β€Œβ€Œβ€Œβ€‹β€‹β€Œβ€Œβ€Œβ€‹β€‹β€β€Œβ€Œβ€‹ο»Ώβ€‹β€β€‹ο»Ώβ€‹β€β€‹β€β€Œβ€Œβ€‹ο»Ώβ€Œβ€Œβ€Œβ€‹β€Œβ€‹β€‹β€ο»Ώβ€β€Œο»Ώβ€‹β€β€Œβ€β€β€Œβ€Œβ€β€‹ο»Ώβ€Œβ€β€β€‹β€Œβ€Œβ€Œβ€‹β€Œβ€β€Œβ€Œβ€Œο»Ώβ€β€‹β€Œο»Ώβ€Œβ€‹β€‹β€β€Œβ€Œβ€‹ο»Ώβ€Œβ€Œβ€Œβ€‹β€‹β€β€Œβ€Œο»Ώο»Ώβ€Œβ€β€ο»Ώβ€Œβ€β€Œβ€Œβ€Œο»Ώβ€β€Œβ€‹β€β€Œβ€Œβ€‹ο»Ώβ€‹ο»Ώβ€Œβ€‹β€Œβ€‹β€‹β€β€Œβ€Œβ€‹ο»Ώβ€‹ο»Ώβ€Œβ€‹β€Œβ€‹β€‹β€β€Œβ€Œβ€‹ο»Ώβ€‹β€β€‹ο»Ώβ€‹β€β€Œβ€‹β€ο»Ώβ€Œβ€Œβ€Œβ€‹β€Œβ€β€Œβ€β€Œβ€β€‹β€Œβ€Œβ€β€Œο»Ώβ€‹ο»Ώβ€Œβ€‹β€‹ο»Ώβ€β€Œβ€Œβ€Œβ€β€‹β€Œο»Ώβ€‹β€β€Œο»Ώβ€Œο»Ώβ€Œβ€β€Œο»Ώβ€Œβ€Œβ€‹β€Œβ€‹β€β€Œβ€Œβ€‹ο»Ώβ€‹β€β€‹ο»Ώβ€‹β€β€‹β€β€Œβ€Œβ€‹ο»Ώβ€Œβ€Œβ€Œβ€‹β€Œβ€‹β€‹β€ο»Ώβ€β€Œβ€β€‹ο»Ώβ€Œβ€β€β€‹β€Œβ€β€β€Œβ€Œβ€ο»Ώβ€‹β€Œβ€β€Œβ€‹β€Œο»Ώβ€‹β€β€Œβ€β€Œβ€Œβ€Œβ€ο»Ώβ€β€‹β€β€Œβ€Œβ€‹ο»Ώβ€Œβ€Œβ€Œβ€‹β€‹β€β€Œβ€Œο»Ώο»Ώβ€Œβ€β€ο»Ώβ€Œβ€β€Œβ€Œβ€Œο»Ώβ€β€Œβ€‹β€β€Œβ€Œβ€‹ο»Ώβ€‹ο»Ώβ€Œβ€‹β€Œβ€‹β€‹β€β€Œβ€Œβ€‹ο»Ώβ€‹ο»Ώβ€Œβ€‹β€Œβ€‹β€‹β€β€Œβ€Œβ€‹ο»Ώβ€‹β€β€‹ο»Ώβ€‹β€β€Œβ€‹ο»Ώβ€Œβ€Œβ€Œβ€β€Œβ€Œβ€‹β€β€‹β€Œβ€Œβ€Œβ€β€‹ο»Ώβ€Œο»Ώβ€Œο»Ώβ€Œβ€β€Œβ€β€Œβ€‹β€‹ο»Ώβ€Œβ€β€Œβ€‹β€‹β€β€‹ο»Ώβ€‹ο»Ώβ€Œβ€‹β€‹ο»Ώβ€Œβ€Œβ€‹β€Œβ€‹β€β€Œβ€Œβ€‹ο»Ώβ€‹β€β€‹ο»Ώβ€‹β€β€‹β€β€Œβ€Œβ€‹ο»Ώβ€Œβ€Œβ€Œβ€‹β€Œβ€‹β€‹β€ο»Ώβ€β€Œο»Ώβ€Œβ€‹β€Œβ€β€Œβ€Œβ€Œο»Ώβ€β€‹β€Œο»Ώβ€Œβ€‹β€‹ο»Ώο»Ώο»Ώβ€Œβ€β€‹β€β€Œβ€β€‹β€Œβ€Œο»Ώβ€‹ο»Ώβ€Œβ€β€Œβ€Œβ€Œβ€Œβ€Œβ€Œβ€Œο»Ώβ€‹β€β€Œβ€ο»Ώβ€‹β€‹ο»Ώο»Ώβ€Œβ€Œβ€β€β€‹β€Œο»Ώβ€Œβ€‹β€Œο»Ώβ€Œβ€‹β€Œο»Ώβ€‹β€‹β€Œο»Ώβ€‹ο»Ώβ€‹β€β€Œβ€Œβ€‹ο»Ώβ€‹ο»Ώβ€Œβ€‹β€‹β€Œβ€‹β€β€Œβ€Œβ€‹ο»Ώβ€‹β€β€Œβ€‹β€Œβ€β€‹β€β€Œβ€Œβ€‹ο»Ώβ€‹β€β€Œβ€‹β€Œβ€β€Œβ€β€β€Œβ€Œβ€ο»Ώβ€β€Œο»Ώβ€Œβ€‹β€Œβ€β€Œβ€Œβ€Œβ€ο»Ώβ€‹β€‹ο»Ώβ€Œβ€‹β€‹ο»Ώβ€Œο»Ώβ€‹ο»Ώβ€‹β€Œβ€‹β€ο»Ώβ€β€Œο»Ώβ€‹ο»Ώβ€Œβ€β€‹β€Œβ€Œβ€ο»Ώβ€β€Œβ€β€β€Œβ€Œο»Ώβ€Œβ€‹β€Œο»Ώβ€β€Œβ€‹β€ο»Ώβ€β€Œο»Ώβ€‹ο»Ώβ€Œο»Ώβ€Œβ€‹β€Œο»Ώβ€Œβ€Œβ€Œβ€β€Œβ€‹β€Œβ€β€β€Œβ€Œβ€ο»Ώο»Ώβ€‹β€β€Œβ€β€Œβ€β€β€Œβ€Œβ€β€Œβ€‹β€‹ο»Ώο»Ώβ€Œβ€Œβ€β€Œο»Ώβ€Œο»Ώβ€‹β€‹β€Œβ€β€ο»Ώβ€Œβ€Œβ€Œβ€β€Œβ€β€‹β€Œβ€Œο»Ώβ€Œβ€‹β€Œο»Ώβ€Œβ€Œβ€Œβ€β€Œβ€β€‹ο»Ώβ€Œβ€β€Œβ€Œβ€Œβ€Œβ€Œβ€ο»Ώβ€Œβ€Œβ€Œβ€‹β€Œβ€Œο»Ώβ€Œβ€β€Œο»Ώβ€Œβ€Œβ€Œβ€‹ο»Ώο»Ώβ€Œβ€ο»Ώβ€‹β€Œβ€β€Œβ€β€Œο»Ώβ€β€β€‹ο»Ώβ€Œβ€‹β€Œβ€ο»Ώβ€β€Œβ€‹β€Œο»Ώβ€Œβ€‹ο»Ώο»Ώβ€‹β€β€Œβ€β€Œο»Ώβ€Œβ€‹β€Œο»Ώβ€β€Œβ€Œο»Ώβ€‹β€‹β€Œβ€β€Œβ€Œβ€‹ο»Ώο»Ώβ€Œβ€Œβ€β€‹β€β€Œβ€ο»Ώβ€‹β€Œβ€ο»Ώο»Ώβ€Œβ€β€Œο»Ώβ€‹β€β€Œβ€β€Œο»Ώβ€‹β€‹β€Œβ€β€‹β€Œβ€Œο»Ώβ€Œβ€‹β€Œβ€β€β€‹β€‹ο»Ώο»Ώβ€Œβ€Œο»Ώβ€‹β€‹β€Œβ€β€‹β€Œβ€Œβ€β€Œο»Ώβ€Œβ€β€Œβ€Œβ€Œβ€‹β€‹β€β€Œο»Ώβ€Œβ€Œβ€Œβ€β€β€Œβ€Œβ€ο»Ώβ€‹β€Œβ€β€Œβ€‹β€Œβ€β€Œβ€Œβ€Œο»Ώβ€‹β€β€‹β€β€Œβ€Œβ€‹ο»Ώβ€Œβ€Œβ€Œβ€‹β€‹β€β€Œβ€Œο»Ώο»Ώβ€Œβ€β€ο»Ώβ€Œβ€β€Œβ€Œβ€Œο»Ώβ€β€Œβ€‹β€β€Œβ€Œβ€‹ο»Ώβ€‹ο»Ώβ€Œβ€‹β€Œβ€‹β€‹β€β€Œβ€Œβ€‹ο»Ώβ€‹ο»Ώβ€Œβ€‹β€Œβ€‹β€‹β€β€Œβ€Œβ€‹ο»Ώβ€‹β€β€‹ο»Ώβ€‹β€β€Œβ€‹β€β€β€‹ο»Ώβ€‹β€‹β€‹ο»Ώβ€Œο»Ώβ€Œο»Ώβ€β€β€‹β€ο»Ώβ€Œβ€Œβ€β€β€Œβ€Œβ€Œβ€‹β€β€Œβ€β€‹β€β€Œβ€ο»Ώβ€Œβ€Œβ€β€β€Œβ€Œβ€Œβ€‹β€‹β€Œβ€Œβ€Œβ€‹β€‹β€β€Œβ€Œβ€‹ο»Ώβ€‹β€β€‹ο»Ώβ€‹β€β€‹β€β€Œβ€Œβ€‹ο»Ώβ€Œβ€Œβ€Œβ€‹β€Œβ€‹β€‹β€ο»Ώβ€β€Œο»Ώβ€‹β€β€Œβ€β€β€Œβ€Œβ€β€‹ο»Ώβ€Œβ€β€β€‹β€Œβ€Œβ€Œβ€‹β€Œβ€β€Œβ€Œβ€Œο»Ώβ€β€‹β€Œο»Ώβ€Œβ€‹β€‹β€β€Œβ€Œβ€‹ο»Ώβ€Œβ€Œβ€Œβ€‹β€‹β€β€Œβ€Œο»Ώο»Ώβ€Œβ€β€ο»Ώβ€Œβ€β€Œβ€Œβ€Œο»Ώβ€β€Œβ€‹β€β€Œβ€Œβ€‹ο»Ώβ€‹ο»Ώβ€Œβ€‹β€Œβ€‹β€‹β€β€Œβ€Œβ€‹ο»Ώβ€‹ο»Ώβ€Œβ€‹β€Œβ€‹β€‹β€β€Œβ€Œβ€‹ο»Ώβ€‹β€β€‹ο»Ώβ€‹β€β€Œβ€‹β€ο»Ώβ€Œβ€Œβ€Œβ€‹β€Œβ€β€Œβ€β€Œβ€β€‹β€Œβ€Œβ€β€Œο»Ώβ€‹ο»Ώβ€Œβ€‹β€‹ο»Ώβ€β€Œβ€Œβ€Œβ€β€‹β€Œο»Ώβ€‹β€β€Œο»Ώβ€Œο»Ώβ€Œβ€β€Œο»Ώβ€Œβ€Œβ€‹β€Œβ€‹β€β€Œβ€Œβ€‹ο»Ώβ€‹β€β€‹ο»Ώβ€‹β€β€‹β€β€Œβ€Œβ€‹ο»Ώβ€Œβ€Œβ€Œβ€‹β€Œβ€‹β€‹β€ο»Ώβ€β€Œβ€β€‹ο»Ώβ€Œβ€β€β€‹β€Œβ€β€β€Œβ€Œβ€ο»Ώβ€‹β€Œβ€β€Œβ€‹β€Œο»Ώβ€‹β€β€Œβ€β€Œβ€Œβ€Œβ€ο»Ώβ€β€‹β€β€Œβ€Œβ€‹ο»Ώβ€Œβ€Œβ€Œβ€‹β€‹β€β€Œβ€Œο»Ώο»Ώβ€Œβ€β€ο»Ώβ€Œβ€β€Œβ€Œβ€Œο»Ώβ€β€Œβ€‹β€β€Œβ€Œβ€‹ο»Ώβ€‹ο»Ώβ€Œβ€‹β€Œβ€‹β€‹β€β€Œβ€Œβ€‹ο»Ώβ€‹ο»Ώβ€Œβ€‹β€Œβ€‹β€‹β€β€Œβ€Œβ€‹ο»Ώβ€‹β€β€‹ο»Ώβ€‹β€β€Œβ€‹ο»Ώβ€Œβ€Œβ€Œβ€β€Œβ€Œβ€‹β€β€‹β€Œβ€Œβ€Œβ€β€‹ο»Ώβ€Œο»Ώβ€Œο»Ώβ€Œβ€β€Œβ€β€Œβ€‹β€‹ο»Ώβ€Œβ€β€Œβ€‹β€‹β€β€‹ο»Ώβ€‹ο»Ώβ€Œβ€‹β€‹ο»Ώβ€Œβ€Œβ€‹β€Œβ€‹β€β€Œβ€Œβ€‹ο»Ώβ€‹β€β€‹ο»Ώβ€‹β€β€‹β€β€Œβ€Œβ€‹ο»Ώβ€Œβ€Œβ€Œβ€‹β€Œβ€‹β€‹β€ο»Ώβ€β€Œο»Ώβ€Œβ€‹β€Œβ€β€Œβ€Œβ€Œο»Ώβ€β€‹β€Œο»Ώβ€Œβ€‹β€‹β€β€Œβ€β€Œο»Ώβ€‹β€‹β€Œβ€β€Œβ€Œβ€Œο»Ώβ€‹β€β€Œο»Ώβ€‹ο»Ώβ€Œο»Ώβ€‹β€‹β€Œβ€β€Œβ€Œβ€Œβ€β€‹ο»Ώβ€Œο»Ώβ€Œβ€‹β€Œβ€β€β€Œβ€Œο»Ώβ€Œβ€β€Œβ€β€Œβ€Œβ€‹ο»Ώο»Ώβ€Œβ€Œο»Ώβ€‹β€‹β€Œο»Ώβ€Œβ€Œβ€Œβ€β€‹β€β€Œβ€ο»Ώβ€‹β€Œβ€β€β€Œβ€Œο»Ώβ€‹ο»Ώβ€Œβ€β€β€‹β€Œβ€β€Œβ€Œβ€Œβ€β€Œβ€‹β€‹β€β€‹β€β€Œο»Ώο»Ώβ€Œdecrypt69.gbβ€‹β€‹β€‹β€‹β€Œο»Ώβ€ο»Ώβ€‹β€β€‹β€β€Œβ€ο»Ώο»Ώβ€Œο»Ώβ€‹β€β€Œβ€β€β€Œβ€Œβ€β€Œο»Ώβ€Œβ€β€β€Œβ€Œβ€ο»Ώβ€β€‹β€β€‹β€β€‹ο»Ώβ€β€β€‹β€β€‹β€β€Œο»Ώβ€‹ο»Ώβ€Œβ€β€‹β€Œβ€Œβ€ο»Ώβ€β€Œβ€β€β€Œβ€Œο»Ώβ€Œβ€‹β€Œο»Ώβ€β€Œβ€‹β€ο»Ώβ€β€Œβ€β€β€Œβ€Œβ€ο»Ώο»Ώβ€‹β€β€‹β€β€‹β€ο»Ώβ€‹β€‹β€β€‹β€β€Œβ€β€β€‹β€Œο»Ώβ€‹β€β€Œβ€β€Œβ€Œβ€Œβ€β€Œβ€β€‹β€β€‹β€β€‹ο»Ώβ€β€β€‹β€β€‹β€β€Œβ€β€β€‹β€Œο»Ώβ€Œβ€‹β€Œο»Ώβ€Œβ€‹β€Œο»Ώβ€‹β€‹β€Œο»Ώβ€‹ο»Ώβ€‹ο»Ώβ€β€β€‹β€ο»Ώο»Ώβ€‹β€ο»Ώο»Ώβ€Œβ€β€β€Œβ€Œβ€ο»Ώβ€β€Œο»Ώβ€Œβ€‹β€Œβ€β€Œβ€Œβ€Œβ€ο»Ώβ€‹β€‹ο»Ώβ€Œβ€‹β€‹ο»Ώβ€Œο»Ώβ€‹ο»Ώβ€‹β€Œβ€‹β€ο»Ώβ€β€Œο»Ώβ€‹ο»Ώβ€Œβ€β€‹β€Œβ€Œβ€ο»Ώβ€β€Œβ€β€β€Œβ€Œο»Ώβ€Œβ€‹β€Œο»Ώβ€β€Œβ€‹β€ο»Ώβ€β€Œο»Ώβ€‹ο»Ώβ€Œο»Ώβ€Œβ€‹β€Œο»Ώβ€Œβ€Œβ€Œβ€β€Œβ€‹β€Œβ€β€β€Œβ€Œβ€ο»Ώο»Ώβ€‹β€ο»Ώο»Ώβ€Œβ€β€β€Œβ€Œβ€ο»Ώβ€β€Œο»Ώβ€Œβ€‹β€Œβ€β€Œβ€Œβ€Œβ€ο»Ώβ€β€Œο»Ώβ€Œβ€‹β€‹β€ο»Ώο»Ώβ€Œβ€β€Œβ€Œβ€Œβ€β€Œβ€‹β€Œβ€β€β€Œβ€Œο»Ώβ€Œβ€‹β€‹β€ο»Ώο»Ώβ€Œβ€ο»Ώβ€Œβ€Œβ€ο»Ώο»Ώβ€Œβ€β€Œβ€‹β€Œβ€β€Œβ€Œβ€‹ο»Ώο»Ώβ€Œβ€Œο»Ώβ€‹β€‹β€Œο»Ώβ€‹β€β€Œβ€β€Œβ€Œβ€Œο»Ώβ€‹ο»Ώβ€Œβ€β€Œβ€Œβ€Œβ€ο»Ώβ€β€Œο»Ώβ€Œβ€‹β€Œβ€β€‹β€Œβ€Œο»Ώβ€Œβ€‹β€Œβ€β€β€Œβ€Œβ€ο»Ώο»Ώβ€Œβ€ο»Ώβ€β€‹ο»Ώβ€ο»Ώβ€Œβ€β€β€Œβ€Œβ€β€Œβ€‹β€‹ο»Ώο»Ώβ€Œβ€Œβ€β€Œο»Ώβ€Œο»Ώβ€‹β€‹β€Œβ€β€ο»Ώβ€Œβ€Œβ€Œβ€β€Œβ€β€‹β€Œβ€Œο»Ώβ€Œβ€‹β€Œο»Ώβ€Œβ€Œβ€Œβ€β€Œβ€β€‹ο»Ώβ€Œβ€β€Œβ€Œβ€Œβ€Œβ€Œβ€ο»Ώβ€Œβ€Œβ€Œβ€‹β€Œβ€Œο»Ώβ€Œβ€β€Œο»Ώβ€Œβ€Œβ€Œβ€‹ο»Ώο»Ώβ€Œβ€ο»Ώβ€‹β€Œβ€β€Œβ€β€Œο»Ώβ€β€β€‹ο»Ώβ€Œβ€‹β€Œβ€ο»Ώβ€β€Œβ€‹β€Œο»Ώβ€Œβ€‹ο»Ώο»Ώβ€‹ο»Ώβ€ο»Ώβ€Œο»Ώβ€Œβ€‹β€Œο»Ώβ€β€Œβ€Œο»Ώβ€‹β€‹β€Œβ€β€Œβ€Œβ€‹ο»Ώο»Ώβ€Œβ€Œβ€β€‹β€β€Œβ€ο»Ώβ€‹β€Œβ€ο»Ώο»Ώβ€Œβ€β€Œο»Ώβ€‹ο»Ώβ€ο»Ώβ€Œο»Ώβ€‹β€‹β€Œβ€β€‹β€Œβ€Œο»Ώβ€Œβ€‹β€Œβ€β€β€‹β€‹ο»Ώο»Ώβ€Œβ€Œο»Ώβ€‹β€‹β€Œβ€β€‹β€Œβ€Œβ€β€Œο»Ώβ€Œβ€β€Œβ€Œβ€Œβ€‹β€‹β€β€Œο»Ώβ€Œβ€Œβ€Œβ€β€β€Œβ€Œβ€ο»Ώβ€‹β€Œβ€β€Œβ€‹β€Œβ€β€Œβ€Œβ€Œο»Ώβ€‹β€β€‹β€β€Œβ€Œβ€‹ο»Ώβ€Œβ€Œβ€Œβ€‹β€‹β€β€Œβ€Œο»Ώο»Ώβ€Œβ€β€ο»Ώβ€Œβ€β€Œβ€Œβ€Œο»Ώβ€β€Œβ€‹β€β€Œβ€Œβ€‹ο»Ώβ€‹ο»Ώβ€Œβ€‹β€Œβ€‹β€‹β€β€Œβ€Œβ€‹ο»Ώβ€‹ο»Ώβ€Œβ€‹β€Œβ€‹β€‹β€β€Œβ€Œβ€‹ο»Ώβ€‹β€β€‹ο»Ώβ€‹β€β€Œβ€‹β€β€β€‹ο»Ώβ€‹β€‹β€‹ο»Ώβ€Œο»Ώβ€Œο»Ώβ€β€β€‹β€ο»Ώβ€Œβ€Œβ€β€β€Œβ€Œβ€Œβ€‹β€β€Œβ€β€‹β€β€Œβ€ο»Ώβ€Œβ€Œβ€β€β€Œβ€Œβ€Œβ€‹β€‹β€Œβ€Œβ€Œβ€‹β€‹β€β€Œβ€Œβ€‹ο»Ώβ€‹β€β€‹ο»Ώβ€‹β€β€‹β€β€Œβ€Œβ€‹ο»Ώβ€Œβ€Œβ€Œβ€‹β€Œβ€‹β€‹β€ο»Ώβ€β€Œο»Ώβ€‹β€β€Œβ€β€β€Œβ€Œβ€β€‹ο»Ώβ€Œβ€β€β€‹β€Œβ€Œβ€Œβ€‹β€Œβ€β€Œβ€Œβ€Œο»Ώβ€β€‹β€Œο»Ώβ€Œβ€‹β€‹β€β€Œβ€Œβ€‹ο»Ώβ€Œβ€Œβ€Œβ€‹β€‹β€β€Œβ€Œο»Ώο»Ώβ€Œβ€β€ο»Ώβ€Œβ€β€Œβ€Œβ€Œο»Ώβ€β€Œβ€‹β€β€Œβ€Œβ€‹ο»Ώβ€‹ο»Ώβ€Œβ€‹β€Œβ€‹β€‹β€β€Œβ€Œβ€‹ο»Ώβ€‹ο»Ώβ€Œβ€‹β€Œβ€‹β€‹β€β€Œβ€Œβ€‹ο»Ώβ€‹β€β€‹ο»Ώβ€‹β€β€Œβ€‹β€ο»Ώβ€Œβ€Œβ€Œβ€‹β€Œβ€β€Œβ€β€Œβ€β€‹β€Œβ€Œβ€β€Œο»Ώβ€‹ο»Ώβ€Œβ€‹β€‹ο»Ώβ€β€Œβ€Œβ€Œβ€β€‹β€Œο»Ώβ€‹β€β€Œο»Ώβ€Œο»Ώβ€Œβ€β€Œο»Ώβ€Œβ€Œβ€‹β€Œβ€‹β€β€Œβ€Œβ€‹ο»Ώβ€‹β€β€‹ο»Ώβ€‹β€β€‹β€β€Œβ€Œβ€‹ο»Ώβ€Œβ€Œβ€Œβ€‹β€Œβ€‹β€‹β€ο»Ώβ€β€Œβ€β€‹ο»Ώβ€Œβ€β€β€‹β€Œβ€β€β€Œβ€Œβ€ο»Ώβ€‹β€Œβ€β€Œβ€‹β€Œο»Ώβ€‹β€β€Œβ€β€Œβ€Œβ€Œβ€ο»Ώβ€β€‹β€β€Œβ€Œβ€‹ο»Ώβ€Œβ€Œβ€Œβ€‹β€‹β€β€Œβ€Œο»Ώο»Ώβ€Œβ€β€ο»Ώβ€Œβ€β€Œβ€Œβ€Œο»Ώβ€β€Œβ€‹β€β€Œβ€Œβ€‹ο»Ώβ€‹ο»Ώβ€Œβ€‹β€Œβ€‹β€‹β€β€Œβ€Œβ€‹ο»Ώβ€‹ο»Ώβ€Œβ€‹β€Œβ€‹β€‹β€β€Œβ€Œβ€‹ο»Ώβ€‹β€β€‹ο»Ώβ€‹β€β€Œβ€ο»Ώο»Ώβ€Œβ€β€β€Œβ€‹ο»Ώβ€‹β€β€Œο»Ώβ€‹β€Œβ€Œο»Ώβ€Œβ€Œβ€Œβ€β€Œβ€‹β€Œβ€Œβ€Œβ€Œβ€Œβ€‹β€‹β€Œβ€Œβ€‹β€‹β€β€Œβ€‹β€‹ο»Ώβ€Œβ€Œβ€‹β€β€Œο»Ώβ€Œβ€β€‹β€β€Œβ€Œβ€‹ο»Ώβ€‹β€β€‹ο»Ώβ€‹β€β€‹β€β€Œβ€Œβ€‹ο»Ώβ€Œβ€Œβ€Œβ€‹β€Œβ€‹β€‹β€ο»Ώβ€β€Œο»Ώβ€Œβ€‹β€Œβ€β€Œβ€Œβ€Œο»Ώβ€β€‹β€Œο»Ώβ€Œβ€‹β€‹ο»Ώο»Ώο»Ώβ€Œβ€β€‹β€β€Œβ€β€‹β€Œβ€Œο»Ώβ€‹ο»Ώβ€Œβ€β€Œβ€Œβ€Œβ€Œβ€Œβ€Œβ€Œο»Ώβ€‹β€β€Œβ€ο»Ώβ€‹β€‹ο»Ώο»Ώβ€Œβ€Œβ€β€β€‹β€Œο»Ώβ€Œβ€‹β€Œο»Ώβ€Œβ€‹β€Œο»Ώβ€‹β€‹β€Œο»Ώβ€‹ο»Ώβ€‹β€β€Œβ€Œβ€‹ο»Ώβ€‹ο»Ώβ€Œβ€‹β€‹β€Œβ€‹β€β€Œβ€Œβ€‹ο»Ώβ€‹β€β€Œβ€‹β€Œβ€β€‹β€β€Œβ€Œβ€‹ο»Ώβ€‹β€β€Œβ€‹β€Œβ€β€Œβ€β€β€Œβ€Œβ€ο»Ώβ€β€Œο»Ώβ€Œβ€‹β€Œβ€β€Œβ€Œβ€Œβ€ο»Ώβ€‹β€‹ο»Ώβ€Œβ€‹β€‹ο»Ώβ€Œο»Ώβ€‹ο»Ώβ€‹β€Œβ€‹β€ο»Ώβ€β€Œο»Ώβ€‹ο»Ώβ€Œβ€β€‹β€Œβ€Œβ€ο»Ώβ€β€Œβ€β€β€Œβ€Œο»Ώβ€Œβ€‹β€Œο»Ώβ€β€Œβ€‹β€ο»Ώβ€β€Œο»Ώβ€‹ο»Ώβ€Œο»Ώβ€Œβ€‹β€Œο»Ώβ€Œβ€Œβ€Œβ€β€Œβ€‹β€Œβ€β€β€Œβ€Œβ€ο»Ώο»Ώβ€‹β€β€Œβ€β€Œβ€β€β€Œβ€Œβ€β€Œβ€‹β€‹ο»Ώο»Ώβ€Œβ€Œβ€β€Œο»Ώβ€Œο»Ώβ€‹β€‹β€Œβ€β€ο»Ώβ€Œβ€Œβ€Œβ€β€Œβ€β€‹β€Œβ€Œο»Ώβ€Œβ€‹β€Œο»Ώβ€Œβ€Œβ€Œβ€β€Œβ€β€‹ο»Ώβ€Œβ€β€Œβ€Œβ€Œβ€Œβ€Œβ€ο»Ώβ€Œβ€Œβ€Œβ€‹β€Œβ€Œο»Ώβ€Œβ€β€Œο»Ώβ€Œβ€Œβ€Œβ€‹ο»Ώο»Ώβ€Œβ€ο»Ώβ€‹β€Œβ€β€Œβ€β€Œο»Ώβ€β€β€‹ο»Ώβ€Œβ€‹β€Œβ€ο»Ώβ€β€Œβ€‹β€Œο»Ώβ€Œβ€‹ο»Ώο»Ώβ€‹β€β€Œβ€β€Œο»Ώβ€Œβ€‹β€Œο»Ώβ€β€Œβ€Œο»Ώβ€‹β€‹β€Œβ€β€Œβ€Œβ€‹ο»Ώο»Ώβ€Œβ€Œβ€β€‹β€β€Œβ€ο»Ώβ€‹β€Œβ€ο»Ώο»Ώβ€Œβ€β€Œο»Ώβ€‹β€β€Œβ€β€Œο»Ώβ€‹β€‹β€Œβ€β€‹β€Œβ€Œο»Ώβ€Œβ€‹β€Œβ€β€β€‹β€‹ο»Ώο»Ώβ€Œβ€Œο»Ώβ€‹β€‹β€Œβ€β€‹β€Œβ€Œβ€β€Œο»Ώβ€Œβ€β€Œβ€Œβ€Œβ€‹β€‹β€β€Œο»Ώβ€Œβ€Œβ€Œβ€β€β€Œβ€Œβ€ο»Ώβ€‹β€Œβ€β€Œβ€‹β€Œβ€β€Œβ€Œβ€Œο»Ώβ€‹β€β€‹β€β€Œβ€Œβ€‹ο»Ώβ€Œβ€Œβ€Œβ€‹β€‹β€β€Œβ€Œο»Ώο»Ώβ€Œβ€β€ο»Ώβ€Œβ€β€Œβ€Œβ€Œο»Ώβ€β€Œβ€‹β€β€Œβ€Œβ€‹ο»Ώβ€‹ο»Ώβ€Œβ€‹β€Œβ€‹β€‹β€β€Œβ€Œβ€‹ο»Ώβ€‹ο»Ώβ€Œβ€‹β€Œβ€‹β€‹β€β€Œβ€Œβ€‹ο»Ώβ€‹β€β€‹ο»Ώβ€‹β€β€Œβ€‹β€β€β€‹ο»Ώβ€‹β€‹β€‹ο»Ώβ€Œο»Ώβ€Œο»Ώβ€β€β€‹β€ο»Ώβ€Œβ€Œβ€β€β€Œβ€Œβ€Œβ€‹β€β€Œβ€β€‹β€β€Œβ€ο»Ώβ€Œβ€Œβ€β€β€Œβ€Œβ€Œβ€‹β€‹β€Œβ€Œβ€Œβ€‹β€‹β€β€Œβ€Œβ€‹ο»Ώβ€‹β€β€‹ο»Ώβ€‹β€β€‹β€β€Œβ€Œβ€‹ο»Ώβ€Œβ€Œβ€Œβ€‹β€Œβ€‹β€‹β€ο»Ώβ€β€Œο»Ώβ€‹β€β€Œβ€β€β€Œβ€Œβ€β€‹ο»Ώβ€Œβ€β€β€‹β€Œβ€Œβ€Œβ€‹β€Œβ€β€Œβ€Œβ€Œο»Ώβ€β€‹β€Œο»Ώβ€Œβ€‹β€‹β€β€Œβ€Œβ€‹ο»Ώβ€Œβ€Œβ€Œβ€‹β€‹β€β€Œβ€Œο»Ώο»Ώβ€Œβ€β€ο»Ώβ€Œβ€β€Œβ€Œβ€Œο»Ώβ€β€Œβ€‹β€β€Œβ€Œβ€‹ο»Ώβ€‹ο»Ώβ€Œβ€‹β€Œβ€‹β€‹β€β€Œβ€Œβ€‹ο»Ώβ€‹ο»Ώβ€Œβ€‹β€Œβ€‹β€‹β€β€Œβ€Œβ€‹ο»Ώβ€‹β€β€‹ο»Ώβ€‹β€β€Œβ€‹β€ο»Ώβ€Œβ€Œβ€Œβ€‹β€Œβ€β€Œβ€β€Œβ€β€‹β€Œβ€Œβ€β€Œο»Ώβ€‹ο»Ώβ€Œβ€‹β€‹ο»Ώβ€β€Œβ€Œβ€Œβ€β€‹β€Œο»Ώβ€‹β€β€Œο»Ώβ€Œο»Ώβ€Œβ€β€Œο»Ώβ€Œβ€Œβ€‹β€Œβ€‹β€β€Œβ€Œβ€‹ο»Ώβ€‹β€β€‹ο»Ώβ€‹β€β€‹β€β€Œβ€Œβ€‹ο»Ώβ€Œβ€Œβ€Œβ€‹β€Œβ€‹β€‹β€ο»Ώβ€β€Œβ€β€‹ο»Ώβ€Œβ€β€β€‹β€Œβ€β€β€Œβ€Œβ€ο»Ώβ€‹β€Œβ€β€Œβ€‹β€Œο»Ώβ€‹β€β€Œβ€β€Œβ€Œβ€Œβ€ο»Ώβ€β€‹β€β€Œβ€Œβ€‹ο»Ώβ€Œβ€Œβ€Œβ€‹β€‹β€β€Œβ€Œο»Ώο»Ώβ€Œβ€β€ο»Ώβ€Œβ€β€Œβ€Œβ€Œο»Ώβ€β€Œβ€‹β€β€Œβ€Œβ€‹ο»Ώβ€‹ο»Ώβ€Œβ€‹β€Œβ€‹β€‹β€β€Œβ€Œβ€‹ο»Ώβ€‹ο»Ώβ€Œβ€‹β€Œβ€‹β€‹β€β€Œβ€Œβ€‹ο»Ώβ€‹β€β€‹ο»Ώβ€‹β€β€Œβ€ο»Ώο»Ώβ€Œβ€β€β€Œβ€‹ο»Ώβ€‹β€β€Œο»Ώβ€‹β€Œβ€Œο»Ώβ€Œβ€Œβ€Œβ€β€Œβ€‹β€Œβ€Œβ€Œβ€Œβ€Œβ€‹β€‹β€Œβ€Œβ€‹β€‹β€β€Œβ€‹β€‹ο»Ώβ€Œβ€Œβ€‹β€β€Œο»Ώβ€Œβ€β€‹β€β€Œβ€Œβ€‹ο»Ώβ€‹β€β€‹ο»Ώβ€‹β€β€‹β€β€Œβ€Œβ€‹ο»Ώβ€Œβ€Œβ€Œβ€‹β€Œβ€‹β€‹β€ο»Ώβ€β€Œο»Ώβ€Œβ€‹β€Œβ€β€Œβ€Œβ€Œο»Ώβ€β€‹β€Œο»Ώβ€Œβ€‹β€‹β€β€Œβ€β€Œο»Ώβ€‹β€‹β€Œβ€β€Œβ€Œβ€Œο»Ώβ€‹β€β€Œο»Ώβ€‹ο»Ώβ€Œο»Ώβ€‹β€‹β€Œβ€β€Œβ€Œβ€Œβ€β€‹ο»Ώβ€Œο»Ώβ€Œβ€‹β€Œβ€β€β€Œβ€Œο»Ώβ€Œβ€β€Œβ€β€Œβ€Œβ€‹ο»Ώο»Ώβ€Œβ€Œο»Ώβ€‹β€‹β€Œο»Ώβ€Œβ€Œβ€Œβ€β€‹β€β€Œβ€ο»Ώβ€‹β€Œβ€β€β€Œβ€Œο»Ώβ€‹ο»Ώβ€Œβ€β€β€‹β€Œβ€β€Œβ€Œβ€Œβ€β€Œβ€‹β€‹β€β€‹β€β€Œο»Ώο»Ώβ€Œ and loading it up in a GameBoy emulator we can play the ROM. This is using β€‹β€‹β€‹β€‹β€Œο»Ώβ€ο»Ώβ€‹β€β€‹β€β€Œβ€ο»Ώο»Ώβ€Œο»Ώβ€‹β€β€Œβ€β€β€Œβ€Œβ€β€Œο»Ώβ€Œβ€β€β€Œβ€Œβ€ο»Ώβ€β€‹β€β€‹β€β€‹ο»Ώβ€β€β€‹β€β€‹β€β€Œο»Ώβ€‹ο»Ώβ€Œβ€β€‹β€Œβ€Œβ€ο»Ώβ€β€Œβ€β€β€Œβ€Œο»Ώβ€Œβ€‹β€Œο»Ώβ€β€Œβ€‹β€ο»Ώβ€β€Œβ€β€β€Œβ€Œβ€ο»Ώο»Ώβ€‹β€β€‹β€β€‹β€ο»Ώβ€‹β€‹β€β€‹β€β€Œβ€β€β€‹β€Œο»Ώβ€‹β€β€Œβ€β€Œβ€Œβ€Œβ€β€Œβ€β€‹β€β€‹β€β€‹ο»Ώβ€β€β€‹β€β€‹β€β€Œβ€β€β€‹β€Œο»Ώβ€Œβ€‹β€Œο»Ώβ€Œβ€‹β€Œο»Ώβ€‹β€‹β€Œο»Ώβ€‹ο»Ώβ€‹ο»Ώβ€β€β€‹β€ο»Ώο»Ώβ€‹β€ο»Ώο»Ώβ€Œβ€β€β€Œβ€Œβ€ο»Ώβ€β€Œο»Ώβ€Œβ€‹β€Œβ€β€Œβ€Œβ€Œβ€ο»Ώβ€‹β€‹ο»Ώβ€Œβ€‹β€‹ο»Ώβ€Œο»Ώβ€‹ο»Ώβ€‹β€Œβ€‹β€ο»Ώβ€β€Œο»Ώβ€‹ο»Ώβ€Œβ€β€‹β€Œβ€Œβ€ο»Ώβ€β€Œβ€β€β€Œβ€Œο»Ώβ€Œβ€‹β€Œο»Ώβ€β€Œβ€‹β€ο»Ώβ€β€Œο»Ώβ€‹ο»Ώβ€Œο»Ώβ€Œβ€‹β€Œο»Ώβ€Œβ€Œβ€Œβ€β€Œβ€‹β€Œβ€β€β€Œβ€Œβ€ο»Ώο»Ώβ€‹β€ο»Ώο»Ώβ€Œβ€β€β€Œβ€Œβ€ο»Ώβ€β€Œο»Ώβ€Œβ€‹β€Œβ€β€Œβ€Œβ€Œβ€ο»Ώβ€β€Œο»Ώβ€Œβ€‹β€‹β€ο»Ώο»Ώβ€Œβ€β€Œβ€Œβ€Œβ€β€Œβ€‹β€Œβ€β€β€Œβ€Œο»Ώβ€Œβ€‹β€‹β€ο»Ώο»Ώβ€Œβ€ο»Ώβ€Œβ€Œβ€ο»Ώο»Ώβ€Œβ€β€Œβ€‹β€Œβ€β€Œβ€Œβ€‹ο»Ώο»Ώβ€Œβ€Œο»Ώβ€‹β€‹β€Œο»Ώβ€‹β€β€Œβ€β€Œβ€Œβ€Œο»Ώβ€‹ο»Ώβ€Œβ€β€Œβ€Œβ€Œβ€ο»Ώβ€β€Œο»Ώβ€Œβ€‹β€Œβ€β€‹β€Œβ€Œο»Ώβ€Œβ€‹β€Œβ€β€β€Œβ€Œβ€ο»Ώο»Ώβ€Œβ€ο»Ώβ€β€‹ο»Ώβ€ο»Ώβ€Œβ€β€β€Œβ€Œβ€β€Œβ€‹β€‹ο»Ώο»Ώβ€Œβ€Œβ€β€Œο»Ώβ€Œο»Ώβ€‹β€‹β€Œβ€β€ο»Ώβ€Œβ€Œβ€Œβ€β€Œβ€β€‹β€Œβ€Œο»Ώβ€Œβ€‹β€Œο»Ώβ€Œβ€Œβ€Œβ€β€Œβ€β€‹ο»Ώβ€Œβ€β€Œβ€Œβ€Œβ€Œβ€Œβ€ο»Ώβ€Œβ€Œβ€Œβ€‹β€Œβ€Œο»Ώβ€Œβ€β€Œο»Ώβ€Œβ€Œβ€Œβ€‹ο»Ώο»Ώβ€Œβ€ο»Ώβ€‹β€Œβ€β€Œβ€β€Œο»Ώβ€β€β€‹ο»Ώβ€Œβ€‹β€Œβ€ο»Ώβ€β€Œβ€‹β€Œο»Ώβ€Œβ€‹ο»Ώο»Ώβ€‹ο»Ώβ€ο»Ώβ€Œο»Ώβ€Œβ€‹β€Œο»Ώβ€β€Œβ€Œο»Ώβ€‹β€‹β€Œβ€β€Œβ€Œβ€‹ο»Ώο»Ώβ€Œβ€Œβ€β€‹β€β€Œβ€ο»Ώβ€‹β€Œβ€ο»Ώο»Ώβ€Œβ€β€Œο»Ώβ€‹ο»Ώβ€ο»Ώβ€Œο»Ώβ€‹β€‹β€Œβ€β€‹β€Œβ€Œο»Ώβ€Œβ€‹β€Œβ€β€β€‹β€‹ο»Ώο»Ώβ€Œβ€Œο»Ώβ€‹β€‹β€Œβ€β€‹β€Œβ€Œβ€β€Œο»Ώβ€Œβ€β€Œβ€Œβ€Œβ€‹β€‹β€β€Œο»Ώβ€Œβ€Œβ€Œβ€β€β€Œβ€Œβ€ο»Ώβ€‹β€Œβ€β€Œβ€‹β€Œβ€β€Œβ€Œβ€Œο»Ώβ€‹β€β€‹β€β€Œβ€Œβ€‹ο»Ώβ€Œβ€Œβ€Œβ€‹β€‹β€β€Œβ€Œο»Ώο»Ώβ€Œβ€β€ο»Ώβ€Œβ€β€Œβ€Œβ€Œο»Ώβ€β€Œβ€‹β€β€Œβ€Œβ€‹ο»Ώβ€‹ο»Ώβ€Œβ€‹β€Œβ€‹β€‹β€β€Œβ€Œβ€‹ο»Ώβ€‹ο»Ώβ€Œβ€‹β€Œβ€‹β€‹β€β€Œβ€Œβ€‹ο»Ώβ€‹β€β€‹ο»Ώβ€‹β€β€Œβ€‹β€β€β€‹ο»Ώβ€‹β€‹β€‹ο»Ώβ€Œο»Ώβ€Œο»Ώβ€β€β€‹β€ο»Ώβ€Œβ€Œβ€β€β€Œβ€Œβ€Œβ€‹β€β€Œβ€β€‹β€β€Œβ€ο»Ώβ€Œβ€Œβ€β€β€Œβ€Œβ€Œβ€‹β€‹β€Œβ€Œβ€Œβ€‹β€‹β€β€Œβ€Œβ€‹ο»Ώβ€‹β€β€‹ο»Ώβ€‹β€β€‹β€β€Œβ€Œβ€‹ο»Ώβ€Œβ€Œβ€Œβ€‹β€Œβ€‹β€‹β€ο»Ώβ€β€Œο»Ώβ€‹β€β€Œβ€β€β€Œβ€Œβ€β€‹ο»Ώβ€Œβ€β€β€‹β€Œβ€Œβ€Œβ€‹β€Œβ€β€Œβ€Œβ€Œο»Ώβ€β€‹β€Œο»Ώβ€Œβ€‹β€‹β€β€Œβ€Œβ€‹ο»Ώβ€Œβ€Œβ€Œβ€‹β€‹β€β€Œβ€Œο»Ώο»Ώβ€Œβ€β€ο»Ώβ€Œβ€β€Œβ€Œβ€Œο»Ώβ€β€Œβ€‹β€β€Œβ€Œβ€‹ο»Ώβ€‹ο»Ώβ€Œβ€‹β€Œβ€‹β€‹β€β€Œβ€Œβ€‹ο»Ώβ€‹ο»Ώβ€Œβ€‹β€Œβ€‹β€‹β€β€Œβ€Œβ€‹ο»Ώβ€‹β€β€‹ο»Ώβ€‹β€β€Œβ€‹β€ο»Ώβ€Œβ€Œβ€Œβ€‹β€Œβ€β€Œβ€β€Œβ€β€‹β€Œβ€Œβ€β€Œο»Ώβ€‹ο»Ώβ€Œβ€‹β€‹ο»Ώβ€β€Œβ€Œβ€Œβ€β€‹β€Œο»Ώβ€‹β€β€Œο»Ώβ€Œο»Ώβ€Œβ€β€Œο»Ώβ€Œβ€Œβ€‹β€Œβ€‹β€β€Œβ€Œβ€‹ο»Ώβ€‹β€β€‹ο»Ώβ€‹β€β€‹β€β€Œβ€Œβ€‹ο»Ώβ€Œβ€Œβ€Œβ€‹β€Œβ€‹β€‹β€ο»Ώβ€β€Œβ€β€‹ο»Ώβ€Œβ€β€β€‹β€Œβ€β€β€Œβ€Œβ€ο»Ώβ€‹β€Œβ€β€Œβ€‹β€Œο»Ώβ€‹β€β€Œβ€β€Œβ€Œβ€Œβ€ο»Ώβ€β€‹β€β€Œβ€Œβ€‹ο»Ώβ€Œβ€Œβ€Œβ€‹β€‹β€β€Œβ€Œο»Ώο»Ώβ€Œβ€β€ο»Ώβ€Œβ€β€Œβ€Œβ€Œο»Ώβ€β€Œβ€‹β€β€Œβ€Œβ€‹ο»Ώβ€‹ο»Ώβ€Œβ€‹β€Œβ€‹β€‹β€β€Œβ€Œβ€‹ο»Ώβ€‹ο»Ώβ€Œβ€‹β€Œβ€‹β€‹β€β€Œβ€Œβ€‹ο»Ώβ€‹β€β€‹ο»Ώβ€‹β€β€‹ο»Ώβ€‹ο»Ώβ€Œβ€‹ο»Ώβ€β€Œβ€β€Œβ€‹β€Œβ€β€‹ο»Ώβ€‹ο»Ώβ€β€‹β€Œβ€Œβ€‹β€‹β€Œβ€Œβ€‹β€Œβ€Œβ€‹ο»Ώο»Ώβ€‹ο»Ώβ€β€Œβ€Œβ€Œο»Ώο»Ώβ€Œβ€Œβ€‹β€β€Œο»Ώβ€Œβ€Œβ€‹β€β€Œβ€Œβ€‹ο»Ώβ€‹β€β€‹ο»Ώβ€‹β€β€‹β€β€Œβ€Œβ€‹ο»Ώβ€Œβ€Œβ€Œβ€‹β€Œβ€‹β€‹β€ο»Ώβ€β€Œο»Ώβ€Œβ€‹β€Œβ€β€Œβ€Œβ€Œο»Ώβ€β€‹β€Œο»Ώβ€Œβ€‹β€‹ο»Ώο»Ώο»Ώβ€Œβ€β€‹β€β€Œβ€β€‹β€Œβ€Œο»Ώβ€‹ο»Ώβ€Œβ€β€Œβ€Œβ€Œβ€Œβ€Œβ€Œβ€Œο»Ώβ€‹β€β€Œβ€ο»Ώβ€‹β€‹ο»Ώο»Ώβ€Œβ€Œβ€β€β€‹β€Œο»Ώβ€Œβ€‹β€Œο»Ώβ€Œβ€‹β€Œο»Ώβ€‹β€‹β€Œο»Ώβ€‹ο»Ώβ€‹β€β€Œβ€Œβ€‹ο»Ώβ€‹ο»Ώβ€Œβ€‹β€‹β€Œβ€‹β€β€Œβ€Œβ€‹ο»Ώβ€‹β€β€Œβ€‹β€Œβ€β€‹β€β€Œβ€Œβ€‹ο»Ώβ€‹β€β€Œβ€‹β€Œβ€β€Œβ€β€β€Œβ€Œβ€ο»Ώβ€β€Œο»Ώβ€Œβ€‹β€Œβ€β€Œβ€Œβ€Œβ€ο»Ώβ€‹β€‹ο»Ώβ€Œβ€‹β€‹ο»Ώβ€Œο»Ώβ€‹ο»Ώβ€‹β€Œβ€‹β€ο»Ώβ€β€Œο»Ώβ€‹ο»Ώβ€Œβ€β€‹β€Œβ€Œβ€ο»Ώβ€β€Œβ€β€β€Œβ€Œο»Ώβ€Œβ€‹β€Œο»Ώβ€β€Œβ€‹β€ο»Ώβ€β€Œο»Ώβ€‹ο»Ώβ€Œο»Ώβ€Œβ€‹β€Œο»Ώβ€Œβ€Œβ€Œβ€β€Œβ€‹β€Œβ€β€β€Œβ€Œβ€ο»Ώο»Ώβ€‹β€β€Œβ€β€Œβ€β€β€Œβ€Œβ€β€Œβ€‹β€‹ο»Ώο»Ώβ€Œβ€Œβ€β€Œο»Ώβ€Œο»Ώβ€‹β€‹β€Œβ€β€ο»Ώβ€Œβ€Œβ€Œβ€β€Œβ€β€‹β€Œβ€Œο»Ώβ€Œβ€‹β€Œο»Ώβ€Œβ€Œβ€Œβ€β€Œβ€β€‹ο»Ώβ€Œβ€β€Œβ€Œβ€Œβ€Œβ€Œβ€ο»Ώβ€Œβ€Œβ€Œβ€‹β€Œβ€Œο»Ώβ€Œβ€β€Œο»Ώβ€Œβ€Œβ€Œβ€‹ο»Ώο»Ώβ€Œβ€ο»Ώβ€‹β€Œβ€β€Œβ€β€Œο»Ώβ€β€β€‹ο»Ώβ€Œβ€‹β€Œβ€ο»Ώβ€β€Œβ€‹β€Œο»Ώβ€Œβ€‹ο»Ώο»Ώβ€‹β€β€Œβ€β€Œο»Ώβ€Œβ€‹β€Œο»Ώβ€β€Œβ€Œο»Ώβ€‹β€‹β€Œβ€β€Œβ€Œβ€‹ο»Ώο»Ώβ€Œβ€Œβ€β€‹β€β€Œβ€ο»Ώβ€‹β€Œβ€ο»Ώο»Ώβ€Œβ€β€Œο»Ώβ€‹β€β€Œβ€β€Œο»Ώβ€‹β€‹β€Œβ€β€‹β€Œβ€Œο»Ώβ€Œβ€‹β€Œβ€β€β€‹β€‹ο»Ώο»Ώβ€Œβ€Œο»Ώβ€‹β€‹β€Œβ€β€‹β€Œβ€Œβ€β€Œο»Ώβ€Œβ€β€Œβ€Œβ€Œβ€‹β€‹β€β€Œο»Ώβ€Œβ€Œβ€Œβ€β€β€Œβ€Œβ€ο»Ώβ€‹β€Œβ€β€Œβ€‹β€Œβ€β€Œβ€Œβ€Œο»Ώβ€‹β€β€‹β€β€Œβ€Œβ€‹ο»Ώβ€Œβ€Œβ€Œβ€‹β€‹β€β€Œβ€Œο»Ώο»Ώβ€Œβ€β€ο»Ώβ€Œβ€β€Œβ€Œβ€Œο»Ώβ€β€Œβ€‹β€β€Œβ€Œβ€‹ο»Ώβ€‹ο»Ώβ€Œβ€‹β€Œβ€‹β€‹β€β€Œβ€Œβ€‹ο»Ώβ€‹ο»Ώβ€Œβ€‹β€Œβ€‹β€‹β€β€Œβ€Œβ€‹ο»Ώβ€‹β€β€‹ο»Ώβ€‹β€β€Œβ€‹β€β€β€‹ο»Ώβ€‹β€‹β€‹ο»Ώβ€Œο»Ώβ€Œο»Ώβ€β€β€‹β€ο»Ώβ€Œβ€Œβ€β€β€Œβ€Œβ€Œβ€‹β€β€Œβ€β€‹β€β€Œβ€ο»Ώβ€Œβ€Œβ€β€β€Œβ€Œβ€Œβ€‹β€‹β€Œβ€Œβ€Œβ€‹β€‹β€β€Œβ€Œβ€‹ο»Ώβ€‹β€β€‹ο»Ώβ€‹β€β€‹β€β€Œβ€Œβ€‹ο»Ώβ€Œβ€Œβ€Œβ€‹β€Œβ€‹β€‹β€ο»Ώβ€β€Œο»Ώβ€‹β€β€Œβ€β€β€Œβ€Œβ€β€‹ο»Ώβ€Œβ€β€β€‹β€Œβ€Œβ€Œβ€‹β€Œβ€β€Œβ€Œβ€Œο»Ώβ€β€‹β€Œο»Ώβ€Œβ€‹β€‹β€β€Œβ€Œβ€‹ο»Ώβ€Œβ€Œβ€Œβ€‹β€‹β€β€Œβ€Œο»Ώο»Ώβ€Œβ€β€ο»Ώβ€Œβ€β€Œβ€Œβ€Œο»Ώβ€β€Œβ€‹β€β€Œβ€Œβ€‹ο»Ώβ€‹ο»Ώβ€Œβ€‹β€Œβ€‹β€‹β€β€Œβ€Œβ€‹ο»Ώβ€‹ο»Ώβ€Œβ€‹β€Œβ€‹β€‹β€β€Œβ€Œβ€‹ο»Ώβ€‹β€β€‹ο»Ώβ€‹β€β€Œβ€‹β€ο»Ώβ€Œβ€Œβ€Œβ€‹β€Œβ€β€Œβ€β€Œβ€β€‹β€Œβ€Œβ€β€Œο»Ώβ€‹ο»Ώβ€Œβ€‹β€‹ο»Ώβ€β€Œβ€Œβ€Œβ€β€‹β€Œο»Ώβ€‹β€β€Œο»Ώβ€Œο»Ώβ€Œβ€β€Œο»Ώβ€Œβ€Œβ€‹β€Œβ€‹β€β€Œβ€Œβ€‹ο»Ώβ€‹β€β€‹ο»Ώβ€‹β€β€‹β€β€Œβ€Œβ€‹ο»Ώβ€Œβ€Œβ€Œβ€‹β€Œβ€‹β€‹β€ο»Ώβ€β€Œβ€β€‹ο»Ώβ€Œβ€β€β€‹β€Œβ€β€β€Œβ€Œβ€ο»Ώβ€‹β€Œβ€β€Œβ€‹β€Œο»Ώβ€‹β€β€Œβ€β€Œβ€Œβ€Œβ€ο»Ώβ€β€‹β€β€Œβ€Œβ€‹ο»Ώβ€Œβ€Œβ€Œβ€‹β€‹β€β€Œβ€Œο»Ώο»Ώβ€Œβ€β€ο»Ώβ€Œβ€β€Œβ€Œβ€Œο»Ώβ€β€Œβ€‹β€β€Œβ€Œβ€‹ο»Ώβ€‹ο»Ώβ€Œβ€‹β€Œβ€‹β€‹β€β€Œβ€Œβ€‹ο»Ώβ€‹ο»Ώβ€Œβ€‹β€Œβ€‹β€‹β€β€Œβ€Œβ€‹ο»Ώβ€‹β€β€‹ο»Ώβ€‹β€β€‹ο»Ώβ€‹ο»Ώβ€Œβ€‹ο»Ώβ€β€Œβ€β€Œβ€‹β€Œβ€β€‹ο»Ώβ€‹ο»Ώβ€β€‹β€Œβ€Œβ€‹β€‹β€Œβ€Œβ€‹β€Œβ€Œβ€‹ο»Ώο»Ώβ€‹ο»Ώβ€β€Œβ€Œβ€Œο»Ώο»Ώβ€Œβ€Œβ€‹β€β€Œο»Ώβ€Œβ€Œβ€‹β€β€Œβ€Œβ€‹ο»Ώβ€‹β€β€‹ο»Ώβ€‹β€β€‹β€β€Œβ€Œβ€‹ο»Ώβ€Œβ€Œβ€Œβ€‹β€Œβ€‹β€‹β€ο»Ώβ€β€Œο»Ώβ€Œβ€‹β€Œβ€β€Œβ€Œβ€Œο»Ώβ€β€‹β€Œο»Ώβ€Œβ€‹β€‹β€β€Œβ€β€Œο»Ώβ€‹β€‹β€Œβ€β€Œβ€Œβ€Œο»Ώβ€‹β€β€Œο»Ώβ€‹ο»Ώβ€Œο»Ώβ€‹β€‹β€Œβ€β€Œβ€Œβ€Œβ€β€‹ο»Ώβ€Œο»Ώβ€Œβ€‹β€Œβ€β€β€Œβ€Œο»Ώβ€Œβ€β€Œβ€β€Œβ€Œβ€‹ο»Ώο»Ώβ€Œβ€Œο»Ώβ€‹β€‹β€Œο»Ώβ€Œβ€Œβ€Œβ€β€‹β€β€Œβ€ο»Ώβ€‹β€Œβ€β€β€Œβ€Œο»Ώβ€‹ο»Ώβ€Œβ€β€β€‹β€Œβ€β€Œβ€Œβ€Œβ€β€Œβ€‹β€‹β€β€‹β€β€Œο»Ώο»Ώβ€ŒVisualBoyAdvanceβ€‹β€‹β€‹β€‹β€Œο»Ώβ€ο»Ώβ€‹β€β€‹β€β€Œβ€ο»Ώο»Ώβ€Œο»Ώβ€‹β€β€Œβ€β€β€Œβ€Œβ€β€Œο»Ώβ€Œβ€β€β€Œβ€Œβ€ο»Ώβ€β€‹β€β€‹β€β€‹ο»Ώβ€β€β€‹β€β€‹β€β€Œο»Ώβ€‹ο»Ώβ€Œβ€β€‹β€Œβ€Œβ€ο»Ώβ€β€Œβ€β€β€Œβ€Œο»Ώβ€Œβ€‹β€Œο»Ώβ€β€Œβ€‹β€ο»Ώβ€β€Œβ€β€β€Œβ€Œβ€ο»Ώο»Ώβ€‹β€β€‹β€β€‹β€ο»Ώβ€‹β€‹β€β€‹β€β€Œβ€β€β€‹β€Œο»Ώβ€‹β€β€Œβ€β€Œβ€Œβ€Œβ€β€Œβ€β€‹β€β€‹β€β€‹ο»Ώβ€β€β€‹β€β€‹β€β€Œβ€β€β€‹β€Œο»Ώβ€Œβ€‹β€Œο»Ώβ€Œβ€‹β€Œο»Ώβ€‹β€‹β€Œο»Ώβ€‹ο»Ώβ€‹ο»Ώβ€β€β€‹β€ο»Ώο»Ώβ€‹β€ο»Ώο»Ώβ€Œβ€β€β€Œβ€Œβ€ο»Ώβ€β€Œο»Ώβ€Œβ€‹β€Œβ€β€Œβ€Œβ€Œβ€ο»Ώβ€‹β€‹ο»Ώβ€Œβ€‹β€‹ο»Ώβ€Œο»Ώβ€‹ο»Ώβ€‹β€Œβ€‹β€ο»Ώβ€β€Œο»Ώβ€‹ο»Ώβ€Œβ€β€‹β€Œβ€Œβ€ο»Ώβ€β€Œβ€β€β€Œβ€Œο»Ώβ€Œβ€‹β€Œο»Ώβ€β€Œβ€‹β€ο»Ώβ€β€Œο»Ώβ€‹ο»Ώβ€Œο»Ώβ€Œβ€‹β€Œο»Ώβ€Œβ€Œβ€Œβ€β€Œβ€‹β€Œβ€β€β€Œβ€Œβ€ο»Ώο»Ώβ€‹β€ο»Ώο»Ώβ€Œβ€β€β€Œβ€Œβ€ο»Ώβ€β€Œο»Ώβ€Œβ€‹β€Œβ€β€Œβ€Œβ€Œβ€ο»Ώβ€β€Œο»Ώβ€Œβ€‹β€‹β€ο»Ώο»Ώβ€Œβ€β€Œβ€Œβ€Œβ€β€Œβ€‹β€Œβ€β€β€Œβ€Œο»Ώβ€Œβ€‹β€‹β€ο»Ώο»Ώβ€Œβ€ο»Ώβ€Œβ€Œβ€ο»Ώο»Ώβ€Œβ€β€Œβ€‹β€Œβ€β€Œβ€Œβ€‹ο»Ώο»Ώβ€Œβ€Œο»Ώβ€‹β€‹β€Œο»Ώβ€‹β€β€Œβ€β€Œβ€Œβ€Œο»Ώβ€‹ο»Ώβ€Œβ€β€Œβ€Œβ€Œβ€ο»Ώβ€β€Œο»Ώβ€Œβ€‹β€Œβ€β€‹β€Œβ€Œο»Ώβ€Œβ€‹β€Œβ€β€β€Œβ€Œβ€ο»Ώο»Ώβ€Œβ€ο»Ώβ€β€‹ο»Ώβ€ο»Ώβ€Œβ€β€β€Œβ€Œβ€β€Œβ€‹β€‹ο»Ώο»Ώβ€Œβ€Œβ€β€Œο»Ώβ€Œο»Ώβ€‹β€‹β€Œβ€β€ο»Ώβ€Œβ€Œβ€Œβ€β€Œβ€β€‹β€Œβ€Œο»Ώβ€Œβ€‹β€Œο»Ώβ€Œβ€Œβ€Œβ€β€Œβ€β€‹ο»Ώβ€Œβ€β€Œβ€Œβ€Œβ€Œβ€Œβ€ο»Ώβ€Œβ€Œβ€Œβ€‹β€Œβ€Œο»Ώβ€Œβ€β€Œο»Ώβ€Œβ€Œβ€Œβ€‹ο»Ώο»Ώβ€Œβ€ο»Ώβ€‹β€Œβ€β€Œβ€β€Œο»Ώβ€β€β€‹ο»Ώβ€Œβ€‹β€Œβ€ο»Ώβ€β€Œβ€‹β€Œο»Ώβ€Œβ€‹ο»Ώο»Ώβ€‹ο»Ώβ€ο»Ώβ€Œο»Ώβ€Œβ€‹β€Œο»Ώβ€β€Œβ€Œο»Ώβ€‹β€‹β€Œβ€β€Œβ€Œβ€‹ο»Ώο»Ώβ€Œβ€Œβ€β€‹β€β€Œβ€ο»Ώβ€‹β€Œβ€ο»Ώο»Ώβ€Œβ€β€Œο»Ώβ€‹ο»Ώβ€ο»Ώβ€Œο»Ώβ€‹β€‹β€Œβ€β€‹β€Œβ€Œο»Ώβ€Œβ€‹β€Œβ€β€β€‹β€‹ο»Ώο»Ώβ€Œβ€Œο»Ώβ€‹β€‹β€Œβ€β€‹β€Œβ€Œβ€β€Œο»Ώβ€Œβ€β€Œβ€Œβ€Œβ€‹β€‹β€β€Œο»Ώβ€Œβ€Œβ€Œβ€β€β€Œβ€Œβ€ο»Ώβ€‹β€Œβ€β€Œβ€‹β€Œβ€β€Œβ€Œβ€Œο»Ώβ€‹β€β€‹β€β€Œβ€Œβ€‹ο»Ώβ€Œβ€Œβ€Œβ€‹β€‹β€β€Œβ€Œο»Ώο»Ώβ€Œβ€β€ο»Ώβ€Œβ€β€Œβ€Œβ€Œο»Ώβ€β€Œβ€‹β€β€Œβ€Œβ€‹ο»Ώβ€‹ο»Ώβ€Œβ€‹β€Œβ€‹β€‹β€β€Œβ€Œβ€‹ο»Ώβ€‹ο»Ώβ€Œβ€‹β€Œβ€‹β€‹β€β€Œβ€Œβ€‹ο»Ώβ€‹β€β€‹ο»Ώβ€‹β€β€Œβ€‹β€β€β€‹ο»Ώβ€‹β€‹β€‹ο»Ώβ€Œο»Ώβ€Œο»Ώβ€β€β€‹β€ο»Ώβ€Œβ€Œβ€β€β€Œβ€Œβ€Œβ€‹β€β€Œβ€β€‹β€β€Œβ€ο»Ώβ€Œβ€Œβ€β€β€Œβ€Œβ€Œβ€‹β€‹β€Œβ€Œβ€Œβ€‹β€‹β€β€Œβ€Œβ€‹ο»Ώβ€‹β€β€‹ο»Ώβ€‹β€β€‹β€β€Œβ€Œβ€‹ο»Ώβ€Œβ€Œβ€Œβ€‹β€Œβ€‹β€‹β€ο»Ώβ€β€Œο»Ώβ€‹β€β€Œβ€β€β€Œβ€Œβ€β€‹ο»Ώβ€Œβ€β€β€‹β€Œβ€Œβ€Œβ€‹β€Œβ€β€Œβ€Œβ€Œο»Ώβ€β€‹β€Œο»Ώβ€Œβ€‹β€‹β€β€Œβ€Œβ€‹ο»Ώβ€Œβ€Œβ€Œβ€‹β€‹β€β€Œβ€Œο»Ώο»Ώβ€Œβ€β€ο»Ώβ€Œβ€β€Œβ€Œβ€Œο»Ώβ€β€Œβ€‹β€β€Œβ€Œβ€‹ο»Ώβ€‹ο»Ώβ€Œβ€‹β€Œβ€‹β€‹β€β€Œβ€Œβ€‹ο»Ώβ€‹ο»Ώβ€Œβ€‹β€Œβ€‹β€‹β€β€Œβ€Œβ€‹ο»Ώβ€‹β€β€‹ο»Ώβ€‹β€β€Œβ€‹β€ο»Ώβ€Œβ€Œβ€Œβ€‹β€Œβ€β€Œβ€β€Œβ€β€‹β€Œβ€Œβ€β€Œο»Ώβ€‹ο»Ώβ€Œβ€‹β€‹ο»Ώβ€β€Œβ€Œβ€Œβ€β€‹β€Œο»Ώβ€‹β€β€Œο»Ώβ€Œο»Ώβ€Œβ€β€Œο»Ώβ€Œβ€Œβ€‹β€Œβ€‹β€β€Œβ€Œβ€‹ο»Ώβ€‹β€β€‹ο»Ώβ€‹β€β€‹β€β€Œβ€Œβ€‹ο»Ώβ€Œβ€Œβ€Œβ€‹β€Œβ€‹β€‹β€ο»Ώβ€β€Œβ€β€‹ο»Ώβ€Œβ€β€β€‹β€Œβ€β€β€Œβ€Œβ€ο»Ώβ€‹β€Œβ€β€Œβ€‹β€Œο»Ώβ€‹β€β€Œβ€β€Œβ€Œβ€Œβ€ο»Ώβ€β€‹β€β€Œβ€Œβ€‹ο»Ώβ€Œβ€Œβ€Œβ€‹β€‹β€β€Œβ€Œο»Ώο»Ώβ€Œβ€β€ο»Ώβ€Œβ€β€Œβ€Œβ€Œο»Ώβ€β€Œβ€‹β€β€Œβ€Œβ€‹ο»Ώβ€‹ο»Ώβ€Œβ€‹β€Œβ€‹β€‹β€β€Œβ€Œβ€‹ο»Ώβ€‹ο»Ώβ€Œβ€‹β€Œβ€‹β€‹β€β€Œβ€Œβ€‹ο»Ώβ€‹β€β€‹ο»Ώβ€‹β€β€‹ο»Ώβ€‹β€β€Œβ€‹ο»Ώο»Ώβ€‹ο»Ώβ€β€‹β€Œβ€‹β€‹β€Œβ€Œβ€Œβ€β€‹β€Œο»Ώβ€Œβ€β€Œβ€Œο»Ώο»Ώβ€Œβ€‹β€β€Œβ€‹ο»Ώβ€Œβ€‹β€Œβ€β€‹ο»Ώβ€Œβ€β€β€β€Œβ€β€Œο»Ώβ€‹β€β€Œβ€Œβ€‹ο»Ώβ€‹β€β€‹ο»Ώβ€‹β€β€‹β€β€Œβ€Œβ€‹ο»Ώβ€Œβ€Œβ€Œβ€‹β€Œβ€‹β€‹β€ο»Ώβ€β€Œο»Ώβ€Œβ€‹β€Œβ€β€Œβ€Œβ€Œο»Ώβ€β€‹β€Œο»Ώβ€Œβ€‹β€‹ο»Ώο»Ώο»Ώβ€Œβ€β€‹β€β€Œβ€β€‹β€Œβ€Œο»Ώβ€‹ο»Ώβ€Œβ€β€Œβ€Œβ€Œβ€Œβ€Œβ€Œβ€Œο»Ώβ€‹β€β€Œβ€ο»Ώβ€‹β€‹ο»Ώο»Ώβ€Œβ€Œβ€β€β€‹β€Œο»Ώβ€Œβ€‹β€Œο»Ώβ€Œβ€‹β€Œο»Ώβ€‹β€‹β€Œο»Ώβ€‹ο»Ώβ€‹β€β€Œβ€Œβ€‹ο»Ώβ€‹ο»Ώβ€Œβ€‹β€‹β€Œβ€‹β€β€Œβ€Œβ€‹ο»Ώβ€‹β€β€Œβ€‹β€Œβ€β€‹β€β€Œβ€Œβ€‹ο»Ώβ€‹β€β€Œβ€‹β€Œβ€β€Œβ€β€β€Œβ€Œβ€ο»Ώβ€β€Œο»Ώβ€Œβ€‹β€Œβ€β€Œβ€Œβ€Œβ€ο»Ώβ€‹β€‹ο»Ώβ€Œβ€‹β€‹ο»Ώβ€Œο»Ώβ€‹ο»Ώβ€‹β€Œβ€‹β€ο»Ώβ€β€Œο»Ώβ€‹ο»Ώβ€Œβ€β€‹β€Œβ€Œβ€ο»Ώβ€β€Œβ€β€β€Œβ€Œο»Ώβ€Œβ€‹β€Œο»Ώβ€β€Œβ€‹β€ο»Ώβ€β€Œο»Ώβ€‹ο»Ώβ€Œο»Ώβ€Œβ€‹β€Œο»Ώβ€Œβ€Œβ€Œβ€β€Œβ€‹β€Œβ€β€β€Œβ€Œβ€ο»Ώο»Ώβ€‹β€β€Œβ€β€Œβ€β€β€Œβ€Œβ€β€Œβ€‹β€‹ο»Ώο»Ώβ€Œβ€Œβ€β€Œο»Ώβ€Œο»Ώβ€‹β€‹β€Œβ€β€ο»Ώβ€Œβ€Œβ€Œβ€β€Œβ€β€‹β€Œβ€Œο»Ώβ€Œβ€‹β€Œο»Ώβ€Œβ€Œβ€Œβ€β€Œβ€β€‹ο»Ώβ€Œβ€β€Œβ€Œβ€Œβ€Œβ€Œβ€ο»Ώβ€Œβ€Œβ€Œβ€‹β€Œβ€Œο»Ώβ€Œβ€β€Œο»Ώβ€Œβ€Œβ€Œβ€‹ο»Ώο»Ώβ€Œβ€ο»Ώβ€‹β€Œβ€β€Œβ€β€Œο»Ώβ€β€β€‹ο»Ώβ€Œβ€‹β€Œβ€ο»Ώβ€β€Œβ€‹β€Œο»Ώβ€Œβ€‹ο»Ώο»Ώβ€‹β€β€Œβ€β€Œο»Ώβ€Œβ€‹β€Œο»Ώβ€β€Œβ€Œο»Ώβ€‹β€‹β€Œβ€β€Œβ€Œβ€‹ο»Ώο»Ώβ€Œβ€Œβ€β€‹β€β€Œβ€ο»Ώβ€‹β€Œβ€ο»Ώο»Ώβ€Œβ€β€Œο»Ώβ€‹β€β€Œβ€β€Œο»Ώβ€‹β€‹β€Œβ€β€‹β€Œβ€Œο»Ώβ€Œβ€‹β€Œβ€β€β€‹β€‹ο»Ώο»Ώβ€Œβ€Œο»Ώβ€‹β€‹β€Œβ€β€‹β€Œβ€Œβ€β€Œο»Ώβ€Œβ€β€Œβ€Œβ€Œβ€‹β€‹β€β€Œο»Ώβ€Œβ€Œβ€Œβ€β€β€Œβ€Œβ€ο»Ώβ€‹β€Œβ€β€Œβ€‹β€Œβ€β€Œβ€Œβ€Œο»Ώβ€‹β€β€‹β€β€Œβ€Œβ€‹ο»Ώβ€Œβ€Œβ€Œβ€‹β€‹β€β€Œβ€Œο»Ώο»Ώβ€Œβ€β€ο»Ώβ€Œβ€β€Œβ€Œβ€Œο»Ώβ€β€Œβ€‹β€β€Œβ€Œβ€‹ο»Ώβ€‹ο»Ώβ€Œβ€‹β€Œβ€‹β€‹β€β€Œβ€Œβ€‹ο»Ώβ€‹ο»Ώβ€Œβ€‹β€Œβ€‹β€‹β€β€Œβ€Œβ€‹ο»Ώβ€‹β€β€‹ο»Ώβ€‹β€β€Œβ€‹β€β€β€‹ο»Ώβ€‹β€‹β€‹ο»Ώβ€Œο»Ώβ€Œο»Ώβ€β€β€‹β€ο»Ώβ€Œβ€Œβ€β€β€Œβ€Œβ€Œβ€‹β€β€Œβ€β€‹β€β€Œβ€ο»Ώβ€Œβ€Œβ€β€β€Œβ€Œβ€Œβ€‹β€‹β€Œβ€Œβ€Œβ€‹β€‹β€β€Œβ€Œβ€‹ο»Ώβ€‹β€β€‹ο»Ώβ€‹β€β€‹β€β€Œβ€Œβ€‹ο»Ώβ€Œβ€Œβ€Œβ€‹β€Œβ€‹β€‹β€ο»Ώβ€β€Œο»Ώβ€‹β€β€Œβ€β€β€Œβ€Œβ€β€‹ο»Ώβ€Œβ€β€β€‹β€Œβ€Œβ€Œβ€‹β€Œβ€β€Œβ€Œβ€Œο»Ώβ€β€‹β€Œο»Ώβ€Œβ€‹β€‹β€β€Œβ€Œβ€‹ο»Ώβ€Œβ€Œβ€Œβ€‹β€‹β€β€Œβ€Œο»Ώο»Ώβ€Œβ€β€ο»Ώβ€Œβ€β€Œβ€Œβ€Œο»Ώβ€β€Œβ€‹β€β€Œβ€Œβ€‹ο»Ώβ€‹ο»Ώβ€Œβ€‹β€Œβ€‹β€‹β€β€Œβ€Œβ€‹ο»Ώβ€‹ο»Ώβ€Œβ€‹β€Œβ€‹β€‹β€β€Œβ€Œβ€‹ο»Ώβ€‹β€β€‹ο»Ώβ€‹β€β€Œβ€‹β€ο»Ώβ€Œβ€Œβ€Œβ€‹β€Œβ€β€Œβ€β€Œβ€β€‹β€Œβ€Œβ€β€Œο»Ώβ€‹ο»Ώβ€Œβ€‹β€‹ο»Ώβ€β€Œβ€Œβ€Œβ€β€‹β€Œο»Ώβ€‹β€β€Œο»Ώβ€Œο»Ώβ€Œβ€β€Œο»Ώβ€Œβ€Œβ€‹β€Œβ€‹β€β€Œβ€Œβ€‹ο»Ώβ€‹β€β€‹ο»Ώβ€‹β€β€‹β€β€Œβ€Œβ€‹ο»Ώβ€Œβ€Œβ€Œβ€‹β€Œβ€‹β€‹β€ο»Ώβ€β€Œβ€β€‹ο»Ώβ€Œβ€β€β€‹β€Œβ€β€β€Œβ€Œβ€ο»Ώβ€‹β€Œβ€β€Œβ€‹β€Œο»Ώβ€‹β€β€Œβ€β€Œβ€Œβ€Œβ€ο»Ώβ€β€‹β€β€Œβ€Œβ€‹ο»Ώβ€Œβ€Œβ€Œβ€‹β€‹β€β€Œβ€Œο»Ώο»Ώβ€Œβ€β€ο»Ώβ€Œβ€β€Œβ€Œβ€Œο»Ώβ€β€Œβ€‹β€β€Œβ€Œβ€‹ο»Ώβ€‹ο»Ώβ€Œβ€‹β€Œβ€‹β€‹β€β€Œβ€Œβ€‹ο»Ώβ€‹ο»Ώβ€Œβ€‹β€Œβ€‹β€‹β€β€Œβ€Œβ€‹ο»Ώβ€‹β€β€‹ο»Ώβ€‹β€β€‹ο»Ώβ€‹β€β€Œβ€‹ο»Ώο»Ώβ€‹ο»Ώβ€β€‹β€Œβ€‹β€‹β€Œβ€Œβ€Œβ€β€‹β€Œο»Ώβ€Œβ€β€Œβ€Œο»Ώο»Ώβ€Œβ€‹β€β€Œβ€‹ο»Ώβ€Œβ€‹β€Œβ€β€‹ο»Ώβ€Œβ€β€β€β€Œβ€β€Œο»Ώβ€‹β€β€Œβ€Œβ€‹ο»Ώβ€‹β€β€‹ο»Ώβ€‹β€β€‹β€β€Œβ€Œβ€‹ο»Ώβ€Œβ€Œβ€Œβ€‹β€Œβ€‹β€‹β€ο»Ώβ€β€Œο»Ώβ€Œβ€‹β€Œβ€β€Œβ€Œβ€Œο»Ώβ€β€‹β€Œο»Ώβ€Œβ€‹β€‹β€β€Œβ€β€Œο»Ώβ€‹β€‹β€Œβ€β€Œβ€Œβ€Œο»Ώβ€‹β€β€Œο»Ώβ€‹ο»Ώβ€Œο»Ώβ€‹β€‹β€Œβ€β€Œβ€Œβ€Œβ€β€‹ο»Ώβ€Œο»Ώβ€Œβ€‹β€Œβ€β€β€Œβ€Œο»Ώβ€Œβ€β€Œβ€β€Œβ€Œβ€‹ο»Ώο»Ώβ€Œβ€Œο»Ώβ€‹β€‹β€Œο»Ώβ€Œβ€Œβ€Œβ€β€‹β€β€Œβ€ο»Ώβ€‹β€Œβ€β€β€Œβ€Œο»Ώβ€‹ο»Ώβ€Œβ€β€β€‹β€Œβ€β€Œβ€Œβ€Œβ€β€Œβ€‹β€‹β€β€‹β€β€Œο»Ώο»Ώβ€Œ for example:β€‹β€‹β€‹β€‹β€Œο»Ώβ€ο»Ώβ€‹β€β€‹β€β€Œβ€ο»Ώο»Ώβ€Œο»Ώβ€‹β€β€Œβ€β€β€Œβ€Œβ€β€Œο»Ώβ€Œβ€β€β€Œβ€Œβ€ο»Ώβ€β€‹β€β€‹β€β€‹ο»Ώβ€β€β€‹β€β€‹β€β€Œο»Ώβ€‹ο»Ώβ€Œβ€β€‹β€Œβ€Œβ€ο»Ώβ€β€Œβ€β€β€Œβ€Œο»Ώβ€Œβ€‹β€Œο»Ώβ€β€Œβ€‹β€ο»Ώβ€β€Œβ€β€β€Œβ€Œβ€ο»Ώο»Ώβ€‹β€β€‹β€β€‹β€ο»Ώβ€‹β€‹β€β€‹β€β€Œβ€β€β€‹β€Œο»Ώβ€‹β€β€Œβ€β€Œβ€Œβ€Œβ€β€Œβ€β€‹β€β€‹β€β€‹ο»Ώβ€β€β€‹β€β€‹β€β€Œβ€β€β€‹β€Œο»Ώβ€Œβ€‹β€Œο»Ώβ€Œβ€‹β€Œο»Ώβ€‹β€‹β€Œο»Ώβ€‹ο»Ώβ€‹ο»Ώβ€β€β€‹β€ο»Ώο»Ώβ€‹β€ο»Ώο»Ώβ€Œβ€β€β€Œβ€Œβ€ο»Ώβ€β€Œο»Ώβ€Œβ€‹β€Œβ€β€Œβ€Œβ€Œβ€ο»Ώβ€‹β€‹ο»Ώβ€Œβ€‹β€‹ο»Ώβ€Œο»Ώβ€‹ο»Ώβ€‹β€Œβ€‹β€ο»Ώβ€β€Œο»Ώβ€‹ο»Ώβ€Œβ€β€‹β€Œβ€Œβ€ο»Ώβ€β€Œβ€β€β€Œβ€Œο»Ώβ€Œβ€‹β€Œο»Ώβ€β€Œβ€‹β€ο»Ώβ€β€Œο»Ώβ€‹ο»Ώβ€Œο»Ώβ€Œβ€‹β€Œο»Ώβ€Œβ€Œβ€Œβ€β€Œβ€‹β€Œβ€β€β€Œβ€Œβ€ο»Ώο»Ώβ€‹β€ο»Ώο»Ώβ€Œβ€β€β€Œβ€Œβ€ο»Ώβ€β€Œο»Ώβ€Œβ€‹β€Œβ€β€Œβ€Œβ€Œβ€ο»Ώβ€β€Œο»Ώβ€Œβ€‹β€‹β€ο»Ώο»Ώβ€Œβ€β€Œβ€Œβ€Œβ€β€Œβ€‹β€Œβ€β€β€Œβ€Œο»Ώβ€Œβ€‹β€‹β€ο»Ώο»Ώβ€Œβ€ο»Ώβ€Œβ€Œβ€ο»Ώο»Ώβ€Œβ€β€Œβ€‹β€Œβ€β€Œβ€Œβ€‹ο»Ώο»Ώβ€Œβ€Œο»Ώβ€‹β€‹β€Œο»Ώβ€‹β€β€Œβ€β€Œβ€Œβ€Œο»Ώβ€‹ο»Ώβ€Œβ€β€Œβ€Œβ€Œβ€ο»Ώβ€β€Œο»Ώβ€Œβ€‹β€Œβ€β€‹β€Œβ€Œο»Ώβ€Œβ€‹β€Œβ€β€β€Œβ€Œβ€ο»Ώο»Ώβ€Œβ€ο»Ώβ€β€‹ο»Ώβ€ο»Ώβ€Œβ€β€β€Œβ€Œβ€β€Œβ€‹β€‹ο»Ώο»Ώβ€Œβ€Œβ€β€Œο»Ώβ€Œο»Ώβ€‹β€‹β€Œβ€β€ο»Ώβ€Œβ€Œβ€Œβ€β€Œβ€β€‹β€Œβ€Œο»Ώβ€Œβ€‹β€Œο»Ώβ€Œβ€Œβ€Œβ€β€Œβ€β€‹ο»Ώβ€Œβ€β€Œβ€Œβ€Œβ€Œβ€Œβ€ο»Ώβ€Œβ€Œβ€Œβ€‹β€Œβ€Œο»Ώβ€Œβ€β€Œο»Ώβ€Œβ€Œβ€Œβ€‹ο»Ώο»Ώβ€Œβ€ο»Ώβ€‹β€Œβ€β€Œβ€β€Œο»Ώβ€β€β€‹ο»Ώβ€Œβ€‹β€Œβ€ο»Ώβ€β€Œβ€‹β€Œο»Ώβ€Œβ€‹ο»Ώο»Ώβ€‹ο»Ώβ€ο»Ώβ€Œο»Ώβ€Œβ€‹β€Œο»Ώβ€β€Œβ€Œο»Ώβ€‹β€‹β€Œβ€β€Œβ€Œβ€‹ο»Ώο»Ώβ€Œβ€Œβ€β€‹β€β€Œβ€ο»Ώβ€‹β€Œβ€ο»Ώο»Ώβ€Œβ€β€Œο»Ώβ€‹ο»Ώβ€ο»Ώβ€Œο»Ώβ€‹β€‹β€Œβ€β€‹β€Œβ€Œο»Ώβ€Œβ€‹β€Œβ€β€β€‹β€‹ο»Ώο»Ώβ€Œβ€Œο»Ώβ€‹β€‹β€Œβ€β€‹β€Œβ€Œβ€β€Œο»Ώβ€Œβ€β€Œβ€Œβ€Œβ€‹β€‹β€β€Œο»Ώβ€Œβ€Œβ€Œβ€β€β€Œβ€Œβ€ο»Ώβ€‹β€Œβ€β€Œβ€‹β€Œβ€β€Œβ€Œβ€Œο»Ώβ€‹β€β€‹β€β€Œβ€Œβ€‹ο»Ώβ€Œβ€Œβ€Œβ€‹β€‹β€β€Œβ€Œο»Ώο»Ώβ€Œβ€β€ο»Ώβ€Œβ€β€Œβ€Œβ€Œο»Ώβ€β€Œβ€‹β€β€Œβ€Œβ€‹ο»Ώβ€‹ο»Ώβ€Œβ€‹β€Œβ€‹β€‹β€β€Œβ€Œβ€‹ο»Ώβ€‹ο»Ώβ€Œβ€‹β€Œβ€‹β€‹β€β€Œβ€Œβ€‹ο»Ώβ€‹β€β€‹ο»Ώβ€‹β€β€Œβ€‹β€β€β€‹ο»Ώβ€‹β€‹β€‹ο»Ώβ€Œο»Ώβ€Œο»Ώβ€β€β€‹β€ο»Ώβ€Œβ€Œβ€β€β€Œβ€Œβ€Œβ€‹β€β€Œβ€β€‹β€β€Œβ€ο»Ώβ€Œβ€Œβ€β€β€Œβ€Œβ€Œβ€‹β€‹β€Œβ€Œβ€Œβ€‹β€‹β€β€Œβ€Œβ€‹ο»Ώβ€‹β€β€‹ο»Ώβ€‹β€β€‹β€β€Œβ€Œβ€‹ο»Ώβ€Œβ€Œβ€Œβ€‹β€Œβ€‹β€‹β€ο»Ώβ€β€Œο»Ώβ€‹β€β€Œβ€β€β€Œβ€Œβ€β€‹ο»Ώβ€Œβ€β€β€‹β€Œβ€Œβ€Œβ€‹β€Œβ€β€Œβ€Œβ€Œο»Ώβ€β€‹β€Œο»Ώβ€Œβ€‹β€‹β€β€Œβ€Œβ€‹ο»Ώβ€Œβ€Œβ€Œβ€‹β€‹β€β€Œβ€Œο»Ώο»Ώβ€Œβ€β€ο»Ώβ€Œβ€β€Œβ€Œβ€Œο»Ώβ€β€Œβ€‹β€β€Œβ€Œβ€‹ο»Ώβ€‹ο»Ώβ€Œβ€‹β€Œβ€‹β€‹β€β€Œβ€Œβ€‹ο»Ώβ€‹ο»Ώβ€Œβ€‹β€Œβ€‹β€‹β€β€Œβ€Œβ€‹ο»Ώβ€‹β€β€‹ο»Ώβ€‹β€β€Œβ€‹β€ο»Ώβ€Œβ€Œβ€Œβ€‹β€Œβ€β€Œβ€β€Œβ€β€‹β€Œβ€Œβ€β€Œο»Ώβ€‹ο»Ώβ€Œβ€‹β€‹ο»Ώβ€β€Œβ€Œβ€Œβ€β€‹β€Œο»Ώβ€‹β€β€Œο»Ώβ€Œο»Ώβ€Œβ€β€Œο»Ώβ€Œβ€Œβ€‹β€Œβ€‹β€β€Œβ€Œβ€‹ο»Ώβ€‹β€β€‹ο»Ώβ€‹β€β€‹β€β€Œβ€Œβ€‹ο»Ώβ€Œβ€Œβ€Œβ€‹β€Œβ€‹β€‹β€ο»Ώβ€β€Œβ€β€‹ο»Ώβ€Œβ€β€β€‹β€Œβ€β€β€Œβ€Œβ€ο»Ώβ€‹β€Œβ€β€Œβ€‹β€Œο»Ώβ€‹β€β€Œβ€β€Œβ€Œβ€Œβ€ο»Ώβ€β€‹β€β€Œβ€Œβ€‹ο»Ώβ€Œβ€Œβ€Œβ€‹β€‹β€β€Œβ€Œο»Ώο»Ώβ€Œβ€β€ο»Ώβ€Œβ€β€Œβ€Œβ€Œο»Ώβ€β€Œβ€‹β€β€Œβ€Œβ€‹ο»Ώβ€‹ο»Ώβ€Œβ€‹β€Œβ€‹β€‹β€β€Œβ€Œβ€‹ο»Ώβ€‹ο»Ώβ€Œβ€‹β€Œβ€‹β€‹β€β€Œβ€Œβ€‹ο»Ώβ€‹β€β€‹ο»Ώβ€‹β€β€Œβ€‹β€Œβ€Œβ€Œβ€β€‹β€Œβ€‹ο»Ώβ€Œβ€‹β€Œβ€β€‹β€β€Œο»Ώβ€β€Œβ€Œβ€β€‹β€Œβ€‹ο»Ώβ€β€Œβ€Œβ€β€ο»Ώβ€Œβ€‹β€ο»Ώβ€‹ο»Ώβ€‹β€Œβ€Œβ€‹ο»Ώβ€β€Œβ€‹β€Œο»Ώβ€‹β€β€Œβ€Œβ€‹ο»Ώβ€‹β€β€‹ο»Ώβ€‹β€β€‹β€β€Œβ€Œβ€‹ο»Ώβ€Œβ€Œβ€Œβ€‹β€Œβ€‹β€‹β€ο»Ώβ€β€Œο»Ώβ€Œβ€‹β€Œβ€β€Œβ€Œβ€Œο»Ώβ€β€‹β€Œο»Ώβ€Œβ€‹β€‹ο»Ώο»Ώο»Ώβ€Œβ€β€‹β€β€Œβ€β€‹β€Œβ€Œο»Ώβ€‹ο»Ώβ€Œβ€β€Œβ€Œβ€Œβ€Œβ€Œβ€Œβ€Œο»Ώβ€‹β€β€Œβ€ο»Ώβ€‹β€‹ο»Ώο»Ώβ€Œβ€Œβ€β€β€‹β€Œο»Ώβ€Œβ€‹β€Œο»Ώβ€Œβ€‹β€Œο»Ώβ€‹β€‹β€Œο»Ώβ€‹ο»Ώβ€‹β€β€Œβ€Œβ€‹ο»Ώβ€‹ο»Ώβ€Œβ€‹β€‹β€Œβ€‹β€β€Œβ€Œβ€‹ο»Ώβ€‹β€β€Œβ€‹β€Œβ€β€‹β€β€Œβ€Œβ€‹ο»Ώβ€‹β€β€Œβ€‹β€Œβ€β€Œβ€β€β€Œβ€Œβ€ο»Ώβ€β€Œο»Ώβ€Œβ€‹β€Œβ€β€Œβ€Œβ€Œβ€ο»Ώβ€‹β€‹ο»Ώβ€Œβ€‹β€‹ο»Ώβ€Œο»Ώβ€‹ο»Ώβ€‹β€Œβ€‹β€ο»Ώβ€β€Œο»Ώβ€‹ο»Ώβ€Œβ€β€‹β€Œβ€Œβ€ο»Ώβ€β€Œβ€β€β€Œβ€Œο»Ώβ€Œβ€‹β€Œο»Ώβ€β€Œβ€‹β€ο»Ώβ€β€Œο»Ώβ€‹ο»Ώβ€Œο»Ώβ€Œβ€‹β€Œο»Ώβ€Œβ€Œβ€Œβ€β€Œβ€‹β€Œβ€β€β€Œβ€Œβ€ο»Ώο»Ώβ€‹β€β€Œβ€β€Œβ€β€β€Œβ€Œβ€β€Œβ€‹β€‹ο»Ώο»Ώβ€Œβ€Œβ€β€Œο»Ώβ€Œο»Ώβ€‹β€‹β€Œβ€β€ο»Ώβ€Œβ€Œβ€Œβ€β€Œβ€β€‹β€Œβ€Œο»Ώβ€Œβ€‹β€Œο»Ώβ€Œβ€Œβ€Œβ€β€Œβ€β€‹ο»Ώβ€Œβ€β€Œβ€Œβ€Œβ€Œβ€Œβ€ο»Ώβ€Œβ€Œβ€Œβ€‹β€Œβ€Œο»Ώβ€Œβ€β€Œο»Ώβ€Œβ€Œβ€Œβ€‹ο»Ώο»Ώβ€Œβ€ο»Ώβ€‹β€Œβ€β€Œβ€β€Œο»Ώβ€β€β€‹ο»Ώβ€Œβ€‹β€Œβ€ο»Ώβ€β€Œβ€‹β€Œο»Ώβ€Œβ€‹ο»Ώο»Ώβ€‹β€β€Œβ€β€Œο»Ώβ€Œβ€‹β€Œο»Ώβ€β€Œβ€Œο»Ώβ€‹β€‹β€Œβ€β€Œβ€Œβ€‹ο»Ώο»Ώβ€Œβ€Œβ€β€‹β€β€Œβ€ο»Ώβ€‹β€Œβ€ο»Ώο»Ώβ€Œβ€β€Œο»Ώβ€‹β€β€Œβ€β€Œο»Ώβ€‹β€‹β€Œβ€β€‹β€Œβ€Œο»Ώβ€Œβ€‹β€Œβ€β€β€‹β€‹ο»Ώο»Ώβ€Œβ€Œο»Ώβ€‹β€‹β€Œβ€β€‹β€Œβ€Œβ€β€Œο»Ώβ€Œβ€β€Œβ€Œβ€Œβ€‹β€‹β€β€Œο»Ώβ€Œβ€Œβ€Œβ€β€β€Œβ€Œβ€ο»Ώβ€‹β€Œβ€β€Œβ€‹β€Œβ€β€Œβ€Œβ€Œο»Ώβ€‹β€β€‹β€β€Œβ€Œβ€‹ο»Ώβ€Œβ€Œβ€Œβ€‹β€‹β€β€Œβ€Œο»Ώο»Ώβ€Œβ€β€ο»Ώβ€Œβ€β€Œβ€Œβ€Œο»Ώβ€β€Œβ€‹β€β€Œβ€Œβ€‹ο»Ώβ€‹ο»Ώβ€Œβ€‹β€Œβ€‹β€‹β€β€Œβ€Œβ€‹ο»Ώβ€‹ο»Ώβ€Œβ€‹β€Œβ€‹β€‹β€β€Œβ€Œβ€‹ο»Ώβ€‹β€β€‹ο»Ώβ€‹β€β€Œβ€‹β€β€β€‹ο»Ώβ€‹β€‹β€‹ο»Ώβ€Œο»Ώβ€Œο»Ώβ€β€β€‹β€ο»Ώβ€Œβ€Œβ€β€β€Œβ€Œβ€Œβ€‹β€β€Œβ€β€‹β€β€Œβ€ο»Ώβ€Œβ€Œβ€β€β€Œβ€Œβ€Œβ€‹β€‹β€Œβ€Œβ€Œβ€‹β€‹β€β€Œβ€Œβ€‹ο»Ώβ€‹β€β€‹ο»Ώβ€‹β€β€‹β€β€Œβ€Œβ€‹ο»Ώβ€Œβ€Œβ€Œβ€‹β€Œβ€‹β€‹β€ο»Ώβ€β€Œο»Ώβ€‹β€β€Œβ€β€β€Œβ€Œβ€β€‹ο»Ώβ€Œβ€β€β€‹β€Œβ€Œβ€Œβ€‹β€Œβ€β€Œβ€Œβ€Œο»Ώβ€β€‹β€Œο»Ώβ€Œβ€‹β€‹β€β€Œβ€Œβ€‹ο»Ώβ€Œβ€Œβ€Œβ€‹β€‹β€β€Œβ€Œο»Ώο»Ώβ€Œβ€β€ο»Ώβ€Œβ€β€Œβ€Œβ€Œο»Ώβ€β€Œβ€‹β€β€Œβ€Œβ€‹ο»Ώβ€‹ο»Ώβ€Œβ€‹β€Œβ€‹β€‹β€β€Œβ€Œβ€‹ο»Ώβ€‹ο»Ώβ€Œβ€‹β€Œβ€‹β€‹β€β€Œβ€Œβ€‹ο»Ώβ€‹β€β€‹ο»Ώβ€‹β€β€Œβ€‹β€ο»Ώβ€Œβ€Œβ€Œβ€‹β€Œβ€β€Œβ€β€Œβ€β€‹β€Œβ€Œβ€β€Œο»Ώβ€‹ο»Ώβ€Œβ€‹β€‹ο»Ώβ€β€Œβ€Œβ€Œβ€β€‹β€Œο»Ώβ€‹β€β€Œο»Ώβ€Œο»Ώβ€Œβ€β€Œο»Ώβ€Œβ€Œβ€‹β€Œβ€‹β€β€Œβ€Œβ€‹ο»Ώβ€‹β€β€‹ο»Ώβ€‹β€β€‹β€β€Œβ€Œβ€‹ο»Ώβ€Œβ€Œβ€Œβ€‹β€Œβ€‹β€‹β€ο»Ώβ€β€Œβ€β€‹ο»Ώβ€Œβ€β€β€‹β€Œβ€β€β€Œβ€Œβ€ο»Ώβ€‹β€Œβ€β€Œβ€‹β€Œο»Ώβ€‹β€β€Œβ€β€Œβ€Œβ€Œβ€ο»Ώβ€β€‹β€β€Œβ€Œβ€‹ο»Ώβ€Œβ€Œβ€Œβ€‹β€‹β€β€Œβ€Œο»Ώο»Ώβ€Œβ€β€ο»Ώβ€Œβ€β€Œβ€Œβ€Œο»Ώβ€β€Œβ€‹β€β€Œβ€Œβ€‹ο»Ώβ€‹ο»Ώβ€Œβ€‹β€Œβ€‹β€‹β€β€Œβ€Œβ€‹ο»Ώβ€‹ο»Ώβ€Œβ€‹β€Œβ€‹β€‹β€β€Œβ€Œβ€‹ο»Ώβ€‹β€β€‹ο»Ώβ€‹β€β€Œβ€‹β€Œβ€Œβ€Œβ€β€‹β€Œβ€‹ο»Ώβ€Œβ€‹β€Œβ€β€‹β€β€Œο»Ώβ€β€Œβ€Œβ€β€‹β€Œβ€‹ο»Ώβ€β€Œβ€Œβ€β€ο»Ώβ€Œβ€‹β€ο»Ώβ€‹ο»Ώβ€‹β€Œβ€Œβ€‹ο»Ώβ€β€Œβ€‹β€Œο»Ώβ€‹β€β€Œβ€Œβ€‹ο»Ώβ€‹β€β€‹ο»Ώβ€‹β€β€‹β€β€Œβ€Œβ€‹ο»Ώβ€Œβ€Œβ€Œβ€‹β€Œβ€‹β€‹β€ο»Ώβ€β€Œο»Ώβ€Œβ€‹β€Œβ€β€Œβ€Œβ€Œο»Ώβ€β€‹β€Œο»Ώβ€Œβ€‹β€‹β€β€Œβ€β€Œο»Ώβ€‹β€‹β€Œβ€β€Œβ€Œβ€Œο»Ώβ€‹β€β€Œο»Ώβ€‹ο»Ώβ€Œο»Ώβ€‹β€‹β€Œβ€β€Œβ€Œβ€Œβ€β€‹ο»Ώβ€Œο»Ώβ€Œβ€‹β€Œβ€β€β€Œβ€Œο»Ώβ€Œβ€β€Œβ€β€Œβ€Œβ€‹ο»Ώο»Ώβ€Œβ€Œο»Ώβ€‹β€‹β€Œο»Ώβ€Œβ€Œβ€Œβ€β€‹β€β€Œβ€ο»Ώβ€‹β€Œβ€β€β€Œβ€Œο»Ώβ€‹ο»Ώβ€Œβ€β€β€‹β€Œβ€β€Œβ€Œβ€Œβ€β€Œβ€‹β€‹β€β€‹β€β€Œο»Ώο»Ώβ€Œ

[Image: Image for post]β€‹β€‹β€‹β€‹β€Œο»Ώβ€ο»Ώβ€‹β€β€‹β€β€Œβ€ο»Ώο»Ώβ€Œο»Ώβ€‹β€β€Œβ€β€β€Œβ€Œβ€β€Œο»Ώβ€Œβ€β€β€Œβ€Œβ€ο»Ώβ€β€‹β€β€‹β€β€‹ο»Ώβ€β€β€‹β€β€‹β€β€Œο»Ώβ€‹ο»Ώβ€Œβ€β€‹β€Œβ€Œβ€ο»Ώβ€β€Œβ€β€β€Œβ€Œο»Ώβ€Œβ€‹β€Œο»Ώβ€β€Œβ€‹β€ο»Ώβ€β€Œβ€β€β€Œβ€Œβ€ο»Ώο»Ώβ€‹β€β€‹β€β€‹β€ο»Ώβ€‹β€‹β€β€‹β€β€Œβ€β€β€‹β€Œο»Ώβ€‹β€β€Œβ€β€Œβ€Œβ€Œβ€β€Œβ€β€‹β€β€‹β€β€‹ο»Ώβ€β€β€‹β€β€‹β€β€Œβ€β€β€‹β€Œο»Ώβ€Œβ€‹β€Œο»Ώβ€Œβ€‹β€Œο»Ώβ€‹β€‹β€Œο»Ώβ€‹ο»Ώβ€‹ο»Ώβ€β€β€‹β€ο»Ώο»Ώβ€‹β€ο»Ώο»Ώβ€Œβ€β€β€Œβ€Œβ€ο»Ώβ€β€Œο»Ώβ€Œβ€‹β€Œβ€β€Œβ€Œβ€Œβ€ο»Ώβ€‹β€‹ο»Ώβ€Œβ€‹β€‹ο»Ώβ€Œο»Ώβ€‹ο»Ώβ€‹β€Œβ€‹β€ο»Ώβ€β€Œο»Ώβ€‹ο»Ώβ€Œβ€β€‹β€Œβ€Œβ€ο»Ώβ€β€Œβ€β€β€Œβ€Œο»Ώβ€Œβ€‹β€Œο»Ώβ€β€Œβ€‹β€ο»Ώβ€β€Œο»Ώβ€‹ο»Ώβ€Œο»Ώβ€Œβ€‹β€Œο»Ώβ€Œβ€Œβ€Œβ€β€Œβ€‹β€Œβ€β€β€Œβ€Œβ€ο»Ώο»Ώβ€‹β€ο»Ώο»Ώβ€Œβ€β€β€Œβ€Œβ€ο»Ώβ€β€Œο»Ώβ€Œβ€‹β€Œβ€β€Œβ€Œβ€Œβ€ο»Ώβ€β€Œο»Ώβ€Œβ€‹β€‹β€ο»Ώο»Ώβ€Œβ€β€Œβ€Œβ€Œβ€β€Œβ€‹β€Œβ€β€β€Œβ€Œο»Ώβ€Œβ€‹β€‹β€ο»Ώο»Ώβ€Œβ€ο»Ώβ€Œβ€Œβ€ο»Ώο»Ώβ€Œβ€β€Œβ€‹β€Œβ€β€Œβ€Œβ€‹ο»Ώο»Ώβ€Œβ€Œο»Ώβ€‹β€‹β€Œο»Ώβ€‹β€β€Œβ€β€Œβ€Œβ€Œο»Ώβ€‹ο»Ώβ€Œβ€β€Œβ€Œβ€Œβ€ο»Ώβ€β€Œο»Ώβ€Œβ€‹β€Œβ€β€‹β€Œβ€Œο»Ώβ€Œβ€‹β€Œβ€β€β€Œβ€Œβ€ο»Ώο»Ώβ€Œβ€ο»Ώβ€β€‹ο»Ώβ€ο»Ώβ€Œβ€β€β€Œβ€Œβ€β€Œβ€‹β€‹ο»Ώο»Ώβ€Œβ€Œβ€β€Œο»Ώβ€Œο»Ώβ€‹β€‹β€Œβ€β€ο»Ώβ€Œβ€Œβ€Œβ€β€Œβ€β€‹β€Œβ€Œο»Ώβ€Œβ€‹β€Œο»Ώβ€Œβ€Œβ€Œβ€β€Œβ€β€‹ο»Ώβ€Œβ€β€Œβ€Œβ€Œβ€Œβ€Œβ€ο»Ώβ€Œβ€Œβ€Œβ€‹β€Œβ€Œο»Ώβ€Œβ€β€Œο»Ώβ€Œβ€Œβ€Œβ€‹ο»Ώο»Ώβ€Œβ€ο»Ώβ€‹β€Œβ€β€Œβ€β€Œο»Ώβ€β€β€‹ο»Ώβ€Œβ€‹β€Œβ€ο»Ώβ€β€Œβ€‹β€Œο»Ώβ€Œβ€‹ο»Ώο»Ώβ€‹ο»Ώβ€ο»Ώβ€Œο»Ώβ€Œβ€‹β€Œο»Ώβ€β€Œβ€Œο»Ώβ€‹β€‹β€Œβ€β€Œβ€Œβ€‹ο»Ώο»Ώβ€Œβ€Œβ€β€‹β€β€Œβ€ο»Ώβ€‹β€Œβ€ο»Ώο»Ώβ€Œβ€β€Œο»Ώβ€‹ο»Ώβ€ο»Ώβ€Œο»Ώβ€‹β€‹β€Œβ€β€‹β€Œβ€Œο»Ώβ€Œβ€‹β€Œβ€β€β€‹β€‹ο»Ώο»Ώβ€Œβ€Œο»Ώβ€‹β€‹β€Œβ€β€‹β€Œβ€Œβ€β€Œο»Ώβ€Œβ€β€Œβ€Œβ€Œβ€‹β€‹β€β€Œο»Ώβ€Œβ€Œβ€Œβ€β€β€Œβ€Œβ€ο»Ώβ€‹β€Œβ€β€Œβ€‹β€Œβ€β€Œβ€Œβ€Œο»Ώβ€‹β€β€‹β€β€Œβ€Œβ€‹ο»Ώβ€Œβ€Œβ€Œβ€‹β€‹β€β€Œβ€Œο»Ώο»Ώβ€Œβ€β€ο»Ώβ€Œβ€β€Œβ€Œβ€Œο»Ώβ€β€Œβ€‹β€β€Œβ€Œβ€‹ο»Ώβ€‹ο»Ώβ€Œβ€‹β€Œβ€‹β€‹β€β€Œβ€Œβ€‹ο»Ώβ€‹ο»Ώβ€Œβ€‹β€Œβ€‹β€‹β€β€Œβ€Œβ€‹ο»Ώβ€‹β€β€‹ο»Ώβ€‹β€β€Œβ€‹β€β€β€‹ο»Ώβ€‹β€‹β€‹ο»Ώβ€Œο»Ώβ€Œο»Ώβ€β€β€‹β€ο»Ώβ€Œβ€Œβ€β€β€Œβ€Œβ€Œβ€‹β€β€Œβ€β€‹β€β€Œβ€ο»Ώβ€Œβ€Œβ€β€β€Œβ€Œβ€Œβ€‹β€‹β€Œβ€Œβ€Œβ€‹β€‹β€β€Œβ€Œβ€‹ο»Ώβ€‹β€β€‹ο»Ώβ€‹β€β€‹β€β€Œβ€Œβ€‹ο»Ώβ€Œβ€Œβ€Œβ€‹β€Œβ€‹β€‹β€ο»Ώβ€β€Œο»Ώβ€‹β€β€Œβ€β€β€Œβ€Œβ€β€‹ο»Ώβ€Œβ€β€β€‹β€Œβ€Œβ€Œβ€‹β€Œβ€β€Œβ€Œβ€Œο»Ώβ€β€‹β€Œο»Ώβ€Œβ€‹β€‹β€β€Œβ€Œβ€‹ο»Ώβ€Œβ€Œβ€Œβ€‹β€‹β€β€Œβ€Œο»Ώο»Ώβ€Œβ€β€ο»Ώβ€Œβ€β€Œβ€Œβ€Œο»Ώβ€β€Œβ€‹β€β€Œβ€Œβ€‹ο»Ώβ€‹ο»Ώβ€Œβ€‹β€Œβ€‹β€‹β€β€Œβ€Œβ€‹ο»Ώβ€‹ο»Ώβ€Œβ€‹β€Œβ€‹β€‹β€β€Œβ€Œβ€‹ο»Ώβ€‹β€β€‹ο»Ώβ€‹β€β€Œβ€ο»Ώβ€‹β€Œο»Ώβ€‹β€‹β€Œβ€Œβ€Œβ€‹β€‹ο»Ώβ€‹β€‹β€Œβ€Œο»Ώο»Ώβ€‹ο»Ώβ€β€Œβ€‹ο»Ώβ€‹β€‹β€‹ο»Ώβ€β€‹β€Œο»Ώβ€‹ο»Ώβ€Œβ€‹β€‹ο»Ώβ€Œο»Ώβ€Œβ€‹β€Œβ€β€Œβ€β€‹β€β€Œβ€Œβ€‹ο»Ώβ€‹β€β€‹ο»Ώβ€‹β€β€‹β€β€Œβ€Œβ€‹ο»Ώβ€Œβ€Œβ€Œβ€‹β€Œβ€‹β€‹β€ο»Ώβ€β€Œβ€β€‹ο»Ώβ€Œβ€β€β€‹β€Œβ€β€β€Œβ€Œβ€ο»Ώβ€‹β€Œβ€β€Œβ€‹β€Œο»Ώβ€‹β€β€Œβ€β€Œβ€Œβ€Œβ€ο»Ώβ€β€‹β€β€Œβ€Œβ€‹ο»Ώβ€Œβ€Œβ€Œβ€‹β€‹β€β€Œβ€Œο»Ώο»Ώβ€Œβ€β€ο»Ώβ€Œβ€β€Œβ€Œβ€Œο»Ώβ€β€Œβ€‹β€β€Œβ€Œβ€‹ο»Ώβ€‹ο»Ώβ€Œβ€‹β€Œβ€‹β€‹β€β€Œβ€Œβ€‹ο»Ώβ€‹ο»Ώβ€Œβ€‹β€Œβ€‹β€‹β€β€Œβ€Œβ€‹ο»Ώβ€‹β€β€‹ο»Ώβ€‹β€β€Œβ€‹β€β€‹β€Œο»Ώβ€Œβ€‹β€Œβ€Œβ€‹ο»Ώβ€Œβ€β€Œβ€Œβ€Œο»Ώβ€‹β€‹β€Œβ€Œβ€β€‹β€Œβ€β€Œβ€‹β€Œβ€‹ο»Ώβ€‹β€Œο»Ώβ€Œβ€Œβ€Œβ€Œβ€Œβ€‹β€‹β€ο»Ώβ€Œβ€‹ο»Ώβ€‹β€β€‹β€β€Œβ€Œβ€‹ο»Ώβ€‹β€β€‹ο»Ώβ€‹β€β€‹β€β€Œβ€Œβ€‹ο»Ώβ€Œβ€Œβ€Œβ€‹β€Œβ€‹β€‹β€ο»Ώβ€β€Œο»Ώβ€Œβ€‹β€Œβ€β€Œβ€Œβ€Œο»Ώβ€β€‹β€Œο»Ώβ€Œβ€‹β€‹ο»Ώο»Ώο»Ώβ€Œβ€β€‹β€β€Œβ€β€‹β€Œβ€Œο»Ώβ€‹ο»Ώβ€Œβ€β€Œβ€Œβ€Œβ€Œβ€Œβ€Œβ€Œο»Ώβ€‹β€β€Œβ€ο»Ώβ€‹β€‹ο»Ώο»Ώβ€Œβ€Œβ€β€β€‹β€Œο»Ώβ€Œβ€‹β€Œο»Ώβ€Œβ€‹β€Œο»Ώβ€‹β€‹β€Œο»Ώβ€‹ο»Ώβ€‹β€β€Œβ€Œβ€‹ο»Ώβ€‹ο»Ώβ€Œβ€‹β€‹β€Œβ€‹β€β€Œβ€Œβ€‹ο»Ώβ€‹β€β€Œβ€‹β€Œβ€β€‹β€β€Œβ€Œβ€‹ο»Ώβ€‹β€β€Œβ€‹β€Œβ€β€Œβ€β€β€Œβ€Œβ€ο»Ώβ€β€Œο»Ώβ€Œβ€‹β€Œβ€β€Œβ€Œβ€Œβ€ο»Ώβ€‹β€‹ο»Ώβ€Œβ€‹β€‹ο»Ώβ€Œο»Ώβ€‹ο»Ώβ€‹β€Œβ€‹β€ο»Ώβ€β€Œο»Ώβ€‹ο»Ώβ€Œβ€β€‹β€Œβ€Œβ€ο»Ώβ€β€Œβ€β€β€Œβ€Œο»Ώβ€Œβ€‹β€Œο»Ώβ€β€Œβ€‹β€ο»Ώβ€β€Œο»Ώβ€‹ο»Ώβ€Œο»Ώβ€Œβ€‹β€Œο»Ώβ€Œβ€Œβ€Œβ€β€Œβ€‹β€Œβ€β€β€Œβ€Œβ€ο»Ώο»Ώβ€‹β€β€Œβ€β€Œβ€β€β€Œβ€Œβ€β€Œβ€‹β€‹ο»Ώο»Ώβ€Œβ€Œβ€β€Œο»Ώβ€Œο»Ώβ€‹β€‹β€Œβ€β€ο»Ώβ€Œβ€Œβ€Œβ€β€Œβ€β€‹β€Œβ€Œο»Ώβ€Œβ€‹β€Œο»Ώβ€Œβ€Œβ€Œβ€β€Œβ€β€‹ο»Ώβ€Œβ€β€Œβ€Œβ€Œβ€Œβ€Œβ€ο»Ώβ€Œβ€Œβ€Œβ€‹β€Œβ€Œο»Ώβ€Œβ€β€Œο»Ώβ€Œβ€Œβ€Œβ€‹ο»Ώο»Ώβ€Œβ€ο»Ώβ€‹β€Œβ€β€Œβ€β€Œο»Ώβ€β€β€‹ο»Ώβ€Œβ€‹β€Œβ€ο»Ώβ€β€Œβ€‹β€Œο»Ώβ€Œβ€‹ο»Ώο»Ώβ€‹β€β€Œβ€β€Œο»Ώβ€Œβ€‹β€Œο»Ώβ€β€Œβ€Œο»Ώβ€‹β€‹β€Œβ€β€Œβ€Œβ€‹ο»Ώο»Ώβ€Œβ€Œβ€β€‹β€β€Œβ€ο»Ώβ€‹β€Œβ€ο»Ώο»Ώβ€Œβ€β€Œο»Ώβ€‹β€β€Œβ€β€Œο»Ώβ€‹β€‹β€Œβ€β€‹β€Œβ€Œο»Ώβ€Œβ€‹β€Œβ€β€β€‹β€‹ο»Ώο»Ώβ€Œβ€Œο»Ώβ€‹β€‹β€Œβ€β€‹β€Œβ€Œβ€β€Œο»Ώβ€Œβ€β€Œβ€Œβ€Œβ€‹β€‹β€β€Œο»Ώβ€Œβ€Œβ€Œβ€β€β€Œβ€Œβ€ο»Ώβ€‹β€Œβ€β€Œβ€‹β€Œβ€β€Œβ€Œβ€Œο»Ώβ€‹β€β€‹β€β€Œβ€Œβ€‹ο»Ώβ€Œβ€Œβ€Œβ€‹β€‹β€β€Œβ€Œο»Ώο»Ώβ€Œβ€β€ο»Ώβ€Œβ€β€Œβ€Œβ€Œο»Ώβ€β€Œβ€‹β€β€Œβ€Œβ€‹ο»Ώβ€‹ο»Ώβ€Œβ€‹β€Œβ€‹β€‹β€β€Œβ€Œβ€‹ο»Ώβ€‹ο»Ώβ€Œβ€‹β€Œβ€‹β€‹β€β€Œβ€Œβ€‹ο»Ώβ€‹β€β€‹ο»Ώβ€‹β€β€Œβ€‹β€β€β€‹ο»Ώβ€‹β€‹β€‹ο»Ώβ€Œο»Ώβ€Œο»Ώβ€β€β€‹β€ο»Ώβ€Œβ€Œβ€β€β€Œβ€Œβ€Œβ€‹β€β€Œβ€β€‹β€β€Œβ€ο»Ώβ€Œβ€Œβ€β€β€Œβ€Œβ€Œβ€‹β€‹β€Œβ€Œβ€Œβ€‹β€‹β€β€Œβ€Œβ€‹ο»Ώβ€‹β€β€‹ο»Ώβ€‹β€β€‹β€β€Œβ€Œβ€‹ο»Ώβ€Œβ€Œβ€Œβ€‹β€Œβ€‹β€‹β€ο»Ώβ€β€Œο»Ώβ€‹β€β€Œβ€β€β€Œβ€Œβ€β€‹ο»Ώβ€Œβ€β€β€‹β€Œβ€Œβ€Œβ€‹β€Œβ€β€Œβ€Œβ€Œο»Ώβ€β€‹β€Œο»Ώβ€Œβ€‹β€‹β€β€Œβ€Œβ€‹ο»Ώβ€Œβ€Œβ€Œβ€‹β€‹β€β€Œβ€Œο»Ώο»Ώβ€Œβ€β€ο»Ώβ€Œβ€β€Œβ€Œβ€Œο»Ώβ€β€Œβ€‹β€β€Œβ€Œβ€‹ο»Ώβ€‹ο»Ώβ€Œβ€‹β€Œβ€‹β€‹β€β€Œβ€Œβ€‹ο»Ώβ€‹ο»Ώβ€Œβ€‹β€Œβ€‹β€‹β€β€Œβ€Œβ€‹ο»Ώβ€‹β€β€‹ο»Ώβ€‹β€β€Œβ€ο»Ώβ€‹β€Œο»Ώβ€‹β€‹β€Œβ€Œβ€Œβ€‹β€‹ο»Ώβ€‹β€‹β€Œβ€Œο»Ώο»Ώβ€‹ο»Ώβ€β€Œβ€‹ο»Ώβ€‹β€‹β€‹ο»Ώβ€β€‹β€Œο»Ώβ€‹ο»Ώβ€Œβ€‹β€‹ο»Ώβ€Œο»Ώβ€Œβ€‹β€Œβ€β€Œβ€β€‹β€β€Œβ€Œβ€‹ο»Ώβ€‹β€β€‹ο»Ώβ€‹β€β€‹β€β€Œβ€Œβ€‹ο»Ώβ€Œβ€Œβ€Œβ€‹β€Œβ€‹β€‹β€ο»Ώβ€β€Œβ€β€‹ο»Ώβ€Œβ€β€β€‹β€Œβ€β€β€Œβ€Œβ€ο»Ώβ€‹β€Œβ€β€Œβ€‹β€Œο»Ώβ€‹β€β€Œβ€β€Œβ€Œβ€Œβ€ο»Ώβ€β€‹β€β€Œβ€Œβ€‹ο»Ώβ€Œβ€Œβ€Œβ€‹β€‹β€β€Œβ€Œο»Ώο»Ώβ€Œβ€β€ο»Ώβ€Œβ€β€Œβ€Œβ€Œο»Ώβ€β€Œβ€‹β€β€Œβ€Œβ€‹ο»Ώβ€‹ο»Ώβ€Œβ€‹β€Œβ€‹β€‹β€β€Œβ€Œβ€‹ο»Ώβ€‹ο»Ώβ€Œβ€‹β€Œβ€‹β€‹β€β€Œβ€Œβ€‹ο»Ώβ€‹β€β€‹ο»Ώβ€‹β€β€Œβ€‹β€β€‹β€Œο»Ώβ€Œβ€‹β€Œβ€Œβ€‹ο»Ώβ€Œβ€β€Œβ€Œβ€Œο»Ώβ€‹β€‹β€Œβ€Œβ€β€‹β€Œβ€β€Œβ€‹β€Œβ€‹ο»Ώβ€‹β€Œο»Ώβ€Œβ€Œβ€Œβ€Œβ€Œβ€‹β€‹β€ο»Ώβ€Œβ€‹ο»Ώβ€‹β€β€‹β€β€Œβ€Œβ€‹ο»Ώβ€‹β€β€‹ο»Ώβ€‹β€β€‹β€β€Œβ€Œβ€‹ο»Ώβ€Œβ€Œβ€Œβ€‹β€Œβ€‹β€‹β€ο»Ώβ€β€Œο»Ώβ€Œβ€‹β€Œβ€β€Œβ€Œβ€Œο»Ώβ€β€‹β€Œο»Ώβ€Œβ€‹β€‹β€β€Œβ€β€Œο»Ώβ€‹β€‹β€Œβ€β€Œβ€Œβ€Œο»Ώβ€‹β€β€Œο»Ώβ€‹ο»Ώβ€Œο»Ώβ€‹β€‹β€Œβ€β€Œβ€Œβ€Œβ€β€‹ο»Ώβ€Œο»Ώβ€Œβ€‹β€Œβ€β€β€Œβ€Œο»Ώβ€Œβ€β€Œβ€β€Œβ€Œβ€‹ο»Ώο»Ώβ€Œβ€Œο»Ώβ€‹β€‹β€Œο»Ώβ€Œβ€Œβ€Œβ€β€‹β€β€Œβ€ο»Ώβ€‹β€Œβ€β€β€Œβ€Œο»Ώβ€‹ο»Ώβ€Œβ€β€β€‹β€Œβ€β€Œβ€Œβ€Œβ€β€Œβ€‹β€‹β€β€‹β€β€Œο»Ώο»Ώβ€Œ

UNTIL NEXT TIMEβ€‹β€‹β€‹β€‹β€Œο»Ώβ€ο»Ώβ€‹β€β€‹β€β€Œβ€ο»Ώο»Ώβ€Œο»Ώβ€‹β€β€Œβ€β€β€Œβ€Œβ€β€Œο»Ώβ€Œβ€β€β€Œβ€Œβ€ο»Ώβ€β€‹β€β€‹β€β€‹ο»Ώβ€β€β€‹β€β€‹β€β€Œο»Ώβ€‹ο»Ώβ€Œβ€β€‹β€Œβ€Œβ€ο»Ώβ€β€Œβ€β€β€Œβ€Œο»Ώβ€Œβ€‹β€Œο»Ώβ€β€Œβ€‹β€ο»Ώβ€β€Œβ€β€β€Œβ€Œβ€ο»Ώο»Ώβ€‹β€β€‹β€β€‹β€ο»Ώβ€‹β€‹β€β€‹β€β€Œβ€β€β€‹β€Œο»Ώβ€‹β€β€Œβ€β€Œβ€Œβ€Œβ€β€Œβ€β€‹β€β€‹β€β€‹ο»Ώβ€β€β€‹β€β€‹β€β€Œβ€β€β€‹β€Œο»Ώβ€Œβ€‹β€Œο»Ώβ€Œβ€‹β€Œο»Ώβ€‹β€‹β€Œο»Ώβ€‹ο»Ώβ€‹ο»Ώβ€β€β€‹β€ο»Ώο»Ώβ€‹β€ο»Ώο»Ώβ€Œβ€β€β€Œβ€Œβ€ο»Ώβ€β€Œο»Ώβ€Œβ€‹β€Œβ€β€Œβ€Œβ€Œβ€ο»Ώβ€‹β€‹ο»Ώβ€Œβ€‹β€‹ο»Ώβ€Œο»Ώβ€‹ο»Ώβ€‹β€Œβ€‹β€ο»Ώβ€β€Œο»Ώβ€‹ο»Ώβ€Œβ€β€‹β€Œβ€Œβ€ο»Ώβ€β€Œβ€β€β€Œβ€Œο»Ώβ€Œβ€‹β€Œο»Ώβ€β€Œβ€‹β€ο»Ώβ€β€Œο»Ώβ€‹ο»Ώβ€Œο»Ώβ€Œβ€‹β€Œο»Ώβ€Œβ€Œβ€Œβ€β€Œβ€‹β€Œβ€β€β€Œβ€Œβ€ο»Ώο»Ώβ€‹β€ο»Ώο»Ώβ€Œβ€β€β€Œβ€Œβ€ο»Ώβ€β€Œο»Ώβ€Œβ€‹β€Œβ€β€Œβ€Œβ€Œβ€ο»Ώβ€β€Œο»Ώβ€Œβ€‹β€‹β€ο»Ώο»Ώβ€Œβ€β€Œβ€Œβ€Œβ€β€Œβ€‹β€Œβ€β€β€Œβ€Œο»Ώβ€Œβ€‹β€‹β€ο»Ώο»Ώβ€Œβ€ο»Ώβ€Œβ€Œβ€ο»Ώο»Ώβ€Œβ€β€Œβ€‹β€Œβ€β€Œβ€Œβ€‹ο»Ώο»Ώβ€Œβ€Œο»Ώβ€‹β€‹β€Œο»Ώβ€‹β€β€Œβ€β€Œβ€Œβ€Œο»Ώβ€‹ο»Ώβ€Œβ€β€Œβ€Œβ€Œβ€ο»Ώβ€β€Œο»Ώβ€Œβ€‹β€Œβ€β€‹β€Œβ€Œο»Ώβ€Œβ€‹β€Œβ€β€β€Œβ€Œβ€ο»Ώο»Ώβ€Œβ€ο»Ώβ€β€‹ο»Ώβ€ο»Ώβ€Œβ€β€β€Œβ€Œβ€β€Œβ€‹β€‹ο»Ώο»Ώβ€Œβ€Œβ€β€Œο»Ώβ€Œο»Ώβ€‹β€‹β€Œβ€β€ο»Ώβ€Œβ€Œβ€Œβ€β€Œβ€β€‹β€Œβ€Œο»Ώβ€Œβ€‹β€Œο»Ώβ€Œβ€Œβ€Œβ€β€Œβ€β€‹ο»Ώβ€Œβ€β€Œβ€Œβ€Œβ€Œβ€Œβ€ο»Ώβ€Œβ€Œβ€Œβ€‹β€Œβ€Œο»Ώβ€Œβ€β€Œο»Ώβ€Œβ€Œβ€Œβ€‹ο»Ώο»Ώβ€Œβ€ο»Ώβ€‹β€Œβ€β€Œβ€β€Œο»Ώβ€β€β€‹ο»Ώβ€Œβ€‹β€Œβ€ο»Ώβ€β€Œβ€‹β€Œο»Ώβ€Œβ€‹ο»Ώο»Ώβ€‹ο»Ώβ€ο»Ώβ€Œο»Ώβ€Œβ€‹β€Œο»Ώβ€β€Œβ€Œο»Ώβ€‹β€‹β€Œβ€β€Œβ€Œβ€‹ο»Ώο»Ώβ€Œβ€Œβ€β€‹β€β€Œβ€ο»Ώβ€‹β€Œβ€ο»Ώο»Ώβ€Œβ€β€Œο»Ώβ€‹ο»Ώβ€ο»Ώβ€Œο»Ώβ€‹β€‹β€Œβ€β€‹β€Œβ€Œο»Ώβ€Œβ€‹β€Œβ€β€β€‹β€‹ο»Ώο»Ώβ€Œβ€Œο»Ώβ€‹β€‹β€Œβ€β€‹β€Œβ€Œβ€β€Œο»Ώβ€Œβ€β€Œβ€Œβ€Œβ€‹β€‹β€β€Œο»Ώβ€Œβ€Œβ€Œβ€β€β€Œβ€Œβ€ο»Ώβ€‹β€Œβ€β€Œβ€‹β€Œβ€β€Œβ€Œβ€Œο»Ώβ€‹β€β€‹β€β€Œβ€Œβ€‹ο»Ώβ€Œβ€Œβ€Œβ€‹β€‹β€β€Œβ€Œο»Ώο»Ώβ€Œβ€β€ο»Ώβ€Œβ€β€Œβ€Œβ€Œο»Ώβ€β€Œβ€‹β€β€Œβ€Œβ€‹ο»Ώβ€‹ο»Ώβ€Œβ€‹β€Œβ€‹β€‹β€β€Œβ€Œβ€‹ο»Ώβ€‹ο»Ώβ€Œβ€‹β€Œβ€‹β€‹β€β€Œβ€Œβ€‹ο»Ώβ€‹β€β€‹ο»Ώβ€‹β€β€Œβ€‹β€β€β€‹ο»Ώβ€‹β€‹β€‹ο»Ώβ€Œο»Ώβ€Œο»Ώβ€β€β€‹β€ο»Ώβ€Œβ€Œβ€β€β€Œβ€Œβ€Œβ€‹β€β€Œβ€β€‹β€β€Œβ€ο»Ώβ€Œβ€Œβ€β€β€Œβ€Œβ€Œβ€‹β€‹β€Œβ€Œβ€Œβ€‹β€‹β€β€Œβ€Œβ€‹ο»Ώβ€‹β€β€‹ο»Ώβ€‹β€β€‹β€β€Œβ€Œβ€‹ο»Ώβ€Œβ€Œβ€Œβ€‹β€Œβ€‹β€‹β€ο»Ώβ€β€Œο»Ώβ€‹β€β€Œβ€β€β€Œβ€Œβ€β€‹ο»Ώβ€Œβ€β€β€‹β€Œβ€Œβ€Œβ€‹β€Œβ€β€Œβ€Œβ€Œο»Ώβ€β€‹β€Œο»Ώβ€Œβ€‹β€‹β€β€Œβ€Œβ€‹ο»Ώβ€Œβ€Œβ€Œβ€‹β€‹β€β€Œβ€Œο»Ώο»Ώβ€Œβ€β€ο»Ώβ€Œβ€β€Œβ€Œβ€Œο»Ώβ€β€Œβ€‹β€β€Œβ€Œβ€‹ο»Ώβ€‹ο»Ώβ€Œβ€‹β€Œβ€‹β€‹β€β€Œβ€Œβ€‹ο»Ώβ€‹ο»Ώβ€Œβ€‹β€Œβ€‹β€‹β€β€Œβ€Œβ€‹ο»Ώβ€‹β€β€‹ο»Ώβ€‹β€β€Œβ€ο»Ώο»Ώβ€Œβ€β€β€β€‹ο»Ώβ€‹ο»Ώβ€Œβ€Œβ€β€Œβ€Œβ€β€‹β€β€Œβ€ο»Ώβ€‹β€Œβ€β€β€‹β€Œβ€ο»Ώο»Ώβ€‹ο»Ώβ€β€‹β€Œο»Ώβ€Œο»Ώβ€‹ο»Ώβ€‹β€β€Œο»Ώβ€β€β€‹β€β€Œβ€Œβ€‹ο»Ώβ€‹β€β€‹ο»Ώβ€‹β€β€‹β€β€Œβ€Œβ€‹ο»Ώβ€Œβ€Œβ€Œβ€‹β€Œβ€‹β€‹β€ο»Ώβ€β€Œβ€β€‹ο»Ώβ€Œβ€β€β€‹β€Œβ€β€β€Œβ€Œβ€ο»Ώβ€‹β€Œβ€β€Œβ€‹β€Œο»Ώβ€‹β€β€Œβ€β€Œβ€Œβ€Œβ€ο»Ώβ€β€‹β€β€Œβ€Œβ€‹ο»Ώβ€Œβ€Œβ€Œβ€‹β€‹β€β€Œβ€Œο»Ώο»Ώβ€Œβ€β€ο»Ώβ€Œβ€β€Œβ€Œβ€Œο»Ώβ€β€Œβ€‹β€β€Œβ€Œβ€‹ο»Ώβ€‹ο»Ώβ€Œβ€‹β€Œβ€‹β€‹β€β€Œβ€Œβ€‹ο»Ώβ€‹ο»Ώβ€Œβ€‹β€Œβ€‹β€‹β€β€Œβ€Œβ€‹ο»Ώβ€‹β€β€‹ο»Ώβ€‹β€β€Œο»Ώβ€β€β€‹ο»Ώβ€Œβ€β€Œβ€‹β€β€‹β€Œβ€ο»Ώβ€‹β€Œβ€ο»Ώο»Ώβ€Œβ€‹β€Œβ€β€Œβ€Œβ€‹ο»Ώβ€Œο»Ώβ€‹β€‹β€Œο»Ώβ€‹β€β€Œβ€‹β€Œβ€‹β€Œβ€‹β€β€‹β€Œβ€‹β€β€Œβ€‹β€β€Œβ€Œβ€‹ο»Ώβ€‹β€β€‹ο»Ώβ€‹β€β€‹β€β€Œβ€Œβ€‹ο»Ώβ€Œβ€Œβ€Œβ€‹β€Œβ€‹β€‹β€ο»Ώβ€β€Œο»Ώβ€Œβ€‹β€Œβ€β€Œβ€Œβ€Œο»Ώβ€β€‹β€Œο»Ώβ€Œβ€‹β€‹ο»Ώο»Ώο»Ώβ€Œβ€β€‹β€β€Œβ€β€‹β€Œβ€Œο»Ώβ€‹ο»Ώβ€Œβ€β€Œβ€Œβ€Œβ€Œβ€Œβ€Œβ€Œο»Ώβ€‹β€β€Œβ€ο»Ώβ€‹β€‹ο»Ώο»Ώβ€Œβ€Œβ€β€β€‹β€Œο»Ώβ€Œβ€‹β€Œο»Ώβ€Œβ€‹β€Œο»Ώβ€‹β€‹β€Œο»Ώβ€‹ο»Ώβ€‹β€β€Œβ€Œβ€‹ο»Ώβ€‹ο»Ώβ€Œβ€‹β€‹β€Œβ€‹β€β€Œβ€Œβ€‹ο»Ώβ€‹β€β€Œβ€‹β€Œβ€β€‹β€β€Œβ€Œβ€‹ο»Ώβ€‹β€β€Œβ€‹β€Œβ€β€Œβ€β€β€Œβ€Œβ€ο»Ώβ€β€Œο»Ώβ€Œβ€‹β€Œβ€β€Œβ€Œβ€Œβ€ο»Ώβ€‹β€‹ο»Ώβ€Œβ€‹β€‹ο»Ώβ€Œο»Ώβ€‹ο»Ώβ€‹β€Œβ€‹β€ο»Ώβ€β€Œο»Ώβ€‹ο»Ώβ€Œβ€β€‹β€Œβ€Œβ€ο»Ώβ€β€Œβ€β€β€Œβ€Œο»Ώβ€Œβ€‹β€Œο»Ώβ€β€Œβ€‹β€ο»Ώβ€β€Œο»Ώβ€‹ο»Ώβ€Œο»Ώβ€Œβ€‹β€Œο»Ώβ€Œβ€Œβ€Œβ€β€Œβ€‹β€Œβ€β€β€Œβ€Œβ€ο»Ώο»Ώβ€‹β€β€Œβ€β€Œβ€β€β€Œβ€Œβ€β€Œβ€‹β€‹ο»Ώο»Ώβ€Œβ€Œβ€β€Œο»Ώβ€Œο»Ώβ€‹β€‹β€Œβ€β€ο»Ώβ€Œβ€Œβ€Œβ€β€Œβ€β€‹β€Œβ€Œο»Ώβ€Œβ€‹β€Œο»Ώβ€Œβ€Œβ€Œβ€β€Œβ€β€‹ο»Ώβ€Œβ€β€Œβ€Œβ€Œβ€Œβ€Œβ€ο»Ώβ€Œβ€Œβ€Œβ€‹β€Œβ€Œο»Ώβ€Œβ€β€Œο»Ώβ€Œβ€Œβ€Œβ€‹ο»Ώο»Ώβ€Œβ€ο»Ώβ€‹β€Œβ€β€Œβ€β€Œο»Ώβ€β€β€‹ο»Ώβ€Œβ€‹β€Œβ€ο»Ώβ€β€Œβ€‹β€Œο»Ώβ€Œβ€‹ο»Ώο»Ώβ€‹β€β€Œβ€β€Œο»Ώβ€Œβ€‹β€Œο»Ώβ€β€Œβ€Œο»Ώβ€‹β€‹β€Œβ€β€Œβ€Œβ€‹ο»Ώο»Ώβ€Œβ€Œβ€β€‹β€β€Œβ€ο»Ώβ€‹β€Œβ€ο»Ώο»Ώβ€Œβ€β€Œο»Ώβ€‹β€β€Œβ€β€Œο»Ώβ€‹β€‹β€Œβ€β€‹β€Œβ€Œο»Ώβ€Œβ€‹β€Œβ€β€β€‹β€‹ο»Ώο»Ώβ€Œβ€Œο»Ώβ€‹β€‹β€Œβ€β€‹β€Œβ€Œβ€β€Œο»Ώβ€Œβ€β€Œβ€Œβ€Œβ€‹β€‹β€β€Œο»Ώβ€Œβ€Œβ€Œβ€β€β€Œβ€Œβ€ο»Ώβ€‹β€Œβ€β€Œβ€‹β€Œβ€β€Œβ€Œβ€Œο»Ώβ€‹β€β€‹β€β€Œβ€Œβ€‹ο»Ώβ€Œβ€Œβ€Œβ€‹β€‹β€β€Œβ€Œο»Ώο»Ώβ€Œβ€β€ο»Ώβ€Œβ€β€Œβ€Œβ€Œο»Ώβ€β€Œβ€‹β€β€Œβ€Œβ€‹ο»Ώβ€‹ο»Ώβ€Œβ€‹β€Œβ€‹β€‹β€β€Œβ€Œβ€‹ο»Ώβ€‹ο»Ώβ€Œβ€‹β€Œβ€‹β€‹β€β€Œβ€Œβ€‹ο»Ώβ€‹β€β€‹ο»Ώβ€‹β€β€Œβ€‹β€β€β€‹ο»Ώβ€‹β€‹β€‹ο»Ώβ€Œο»Ώβ€Œο»Ώβ€β€β€‹β€ο»Ώβ€Œβ€Œβ€β€β€Œβ€Œβ€Œβ€‹β€β€Œβ€β€‹β€β€Œβ€ο»Ώβ€Œβ€Œβ€β€β€Œβ€Œβ€Œβ€‹β€‹β€Œβ€Œβ€Œβ€‹β€‹β€β€Œβ€Œβ€‹ο»Ώβ€‹β€β€‹ο»Ώβ€‹β€β€‹β€β€Œβ€Œβ€‹ο»Ώβ€Œβ€Œβ€Œβ€‹β€Œβ€‹β€‹β€ο»Ώβ€β€Œο»Ώβ€‹β€β€Œβ€β€β€Œβ€Œβ€β€‹ο»Ώβ€Œβ€β€β€‹β€Œβ€Œβ€Œβ€‹β€Œβ€β€Œβ€Œβ€Œο»Ώβ€β€‹β€Œο»Ώβ€Œβ€‹β€‹β€β€Œβ€Œβ€‹ο»Ώβ€Œβ€Œβ€Œβ€‹β€‹β€β€Œβ€Œο»Ώο»Ώβ€Œβ€β€ο»Ώβ€Œβ€β€Œβ€Œβ€Œο»Ώβ€β€Œβ€‹β€β€Œβ€Œβ€‹ο»Ώβ€‹ο»Ώβ€Œβ€‹β€Œβ€‹β€‹β€β€Œβ€Œβ€‹ο»Ώβ€‹ο»Ώβ€Œβ€‹β€Œβ€‹β€‹β€β€Œβ€Œβ€‹ο»Ώβ€‹β€β€‹ο»Ώβ€‹β€β€Œβ€ο»Ώο»Ώβ€Œβ€β€β€β€‹ο»Ώβ€‹ο»Ώβ€Œβ€Œβ€β€Œβ€Œβ€β€‹β€β€Œβ€ο»Ώβ€‹β€Œβ€β€β€‹β€Œβ€ο»Ώο»Ώβ€‹ο»Ώβ€β€‹β€Œο»Ώβ€Œο»Ώβ€‹ο»Ώβ€‹β€β€Œο»Ώβ€β€β€‹β€β€Œβ€Œβ€‹ο»Ώβ€‹β€β€‹ο»Ώβ€‹β€β€‹β€β€Œβ€Œβ€‹ο»Ώβ€Œβ€Œβ€Œβ€‹β€Œβ€‹β€‹β€ο»Ώβ€β€Œβ€β€‹ο»Ώβ€Œβ€β€β€‹β€Œβ€β€β€Œβ€Œβ€ο»Ώβ€‹β€Œβ€β€Œβ€‹β€Œο»Ώβ€‹β€β€Œβ€β€Œβ€Œβ€Œβ€ο»Ώβ€β€‹β€β€Œβ€Œβ€‹ο»Ώβ€Œβ€Œβ€Œβ€‹β€‹β€β€Œβ€Œο»Ώο»Ώβ€Œβ€β€ο»Ώβ€Œβ€β€Œβ€Œβ€Œο»Ώβ€β€Œβ€‹β€β€Œβ€Œβ€‹ο»Ώβ€‹ο»Ώβ€Œβ€‹β€Œβ€‹β€‹β€β€Œβ€Œβ€‹ο»Ώβ€‹ο»Ώβ€Œβ€‹β€Œβ€‹β€‹β€β€Œβ€Œβ€‹ο»Ώβ€‹β€β€‹ο»Ώβ€‹β€β€Œο»Ώβ€β€β€‹ο»Ώβ€Œβ€β€Œβ€‹β€β€‹β€Œβ€ο»Ώβ€‹β€Œβ€ο»Ώο»Ώβ€Œβ€‹β€Œβ€β€Œβ€Œβ€‹ο»Ώβ€Œο»Ώβ€‹β€‹β€Œο»Ώβ€‹β€β€Œβ€‹β€Œβ€‹β€Œβ€‹β€β€‹β€Œβ€‹β€β€Œβ€‹β€β€Œβ€Œβ€‹ο»Ώβ€‹β€β€‹ο»Ώβ€‹β€β€‹β€β€Œβ€Œβ€‹ο»Ώβ€Œβ€Œβ€Œβ€‹β€Œβ€‹β€‹β€ο»Ώβ€β€Œο»Ώβ€Œβ€‹β€Œβ€β€Œβ€Œβ€Œο»Ώβ€β€‹β€Œο»Ώβ€Œβ€‹β€‹β€β€Œβ€β€Œο»Ώβ€‹β€‹β€Œβ€β€Œβ€Œβ€Œο»Ώβ€‹β€β€Œο»Ώβ€‹ο»Ώβ€Œο»Ώβ€‹β€‹β€Œβ€β€Œβ€Œβ€Œβ€β€‹ο»Ώβ€Œο»Ώβ€Œβ€‹β€Œβ€β€β€Œβ€Œο»Ώβ€Œβ€β€Œβ€β€Œβ€Œβ€‹ο»Ώο»Ώβ€Œβ€Œο»Ώβ€‹β€‹β€Œο»Ώβ€Œβ€Œβ€Œβ€β€‹β€β€Œβ€ο»Ώβ€‹β€Œβ€β€β€Œβ€Œο»Ώβ€‹ο»Ώβ€Œβ€β€β€‹β€Œβ€β€Œβ€Œβ€Œβ€β€Œβ€‹β€‹β€β€‹β€β€Œο»Ώο»Ώβ€Œ

Thanks everyone who participated by playing our Black Hat USA 2020 hacking puzzle. We look forward to doing similar challenges in the future and giving away more goodies to worthy hackers! So long for now.β€‹β€‹β€‹β€‹β€Œο»Ώβ€ο»Ώβ€‹β€β€‹β€β€Œβ€ο»Ώο»Ώβ€Œο»Ώβ€‹β€β€Œβ€β€β€Œβ€Œβ€β€Œο»Ώβ€Œβ€β€β€Œβ€Œβ€ο»Ώβ€β€‹β€β€‹β€β€‹ο»Ώβ€β€β€‹β€β€‹β€β€Œο»Ώβ€‹ο»Ώβ€Œβ€β€‹β€Œβ€Œβ€ο»Ώβ€β€Œβ€β€β€Œβ€Œο»Ώβ€Œβ€‹β€Œο»Ώβ€β€Œβ€‹β€ο»Ώβ€β€Œβ€β€β€Œβ€Œβ€ο»Ώο»Ώβ€‹β€β€‹β€β€‹β€ο»Ώβ€‹β€‹β€β€‹β€β€Œβ€β€β€‹β€Œο»Ώβ€‹β€β€Œβ€β€Œβ€Œβ€Œβ€β€Œβ€β€‹β€β€‹β€β€‹ο»Ώβ€β€β€‹β€β€‹β€β€Œβ€β€β€‹β€Œο»Ώβ€Œβ€‹β€Œο»Ώβ€Œβ€‹β€Œο»Ώβ€‹β€‹β€Œο»Ώβ€‹ο»Ώβ€‹ο»Ώβ€β€β€‹β€ο»Ώο»Ώβ€‹β€ο»Ώο»Ώβ€Œβ€β€β€Œβ€Œβ€ο»Ώβ€β€Œο»Ώβ€Œβ€‹β€Œβ€β€Œβ€Œβ€Œβ€ο»Ώβ€‹β€‹ο»Ώβ€Œβ€‹β€‹ο»Ώβ€Œο»Ώβ€‹ο»Ώβ€‹β€Œβ€‹β€ο»Ώβ€β€Œο»Ώβ€‹ο»Ώβ€Œβ€β€‹β€Œβ€Œβ€ο»Ώβ€β€Œβ€β€β€Œβ€Œο»Ώβ€Œβ€‹β€Œο»Ώβ€β€Œβ€‹β€ο»Ώβ€β€Œο»Ώβ€‹ο»Ώβ€Œο»Ώβ€Œβ€‹β€Œο»Ώβ€Œβ€Œβ€Œβ€β€Œβ€‹β€Œβ€β€β€Œβ€Œβ€ο»Ώο»Ώβ€‹β€ο»Ώο»Ώβ€Œβ€β€β€Œβ€Œβ€ο»Ώβ€β€Œο»Ώβ€Œβ€‹β€Œβ€β€Œβ€Œβ€Œβ€ο»Ώβ€β€Œο»Ώβ€Œβ€‹β€‹β€ο»Ώο»Ώβ€Œβ€β€Œβ€Œβ€Œβ€β€Œβ€‹β€Œβ€β€β€Œβ€Œο»Ώβ€Œβ€‹β€‹β€ο»Ώο»Ώβ€Œβ€ο»Ώβ€Œβ€Œβ€ο»Ώο»Ώβ€Œβ€β€Œβ€‹β€Œβ€β€Œβ€Œβ€‹ο»Ώο»Ώβ€Œβ€Œο»Ώβ€‹β€‹β€Œο»Ώβ€‹β€β€Œβ€β€Œβ€Œβ€Œο»Ώβ€‹ο»Ώβ€Œβ€β€Œβ€Œβ€Œβ€ο»Ώβ€β€Œο»Ώβ€Œβ€‹β€Œβ€β€‹β€Œβ€Œο»Ώβ€Œβ€‹β€Œβ€β€β€Œβ€Œβ€ο»Ώο»Ώβ€Œβ€ο»Ώβ€β€‹ο»Ώβ€ο»Ώβ€Œβ€β€β€Œβ€Œβ€β€Œβ€‹β€‹ο»Ώο»Ώβ€Œβ€Œβ€β€Œο»Ώβ€Œο»Ώβ€‹β€‹β€Œβ€β€ο»Ώβ€Œβ€Œβ€Œβ€β€Œβ€β€‹β€Œβ€Œο»Ώβ€Œβ€‹β€Œο»Ώβ€Œβ€Œβ€Œβ€β€Œβ€β€‹ο»Ώβ€Œβ€β€Œβ€Œβ€Œβ€Œβ€Œβ€ο»Ώβ€Œβ€Œβ€Œβ€‹β€Œβ€Œο»Ώβ€Œβ€β€Œο»Ώβ€Œβ€Œβ€Œβ€‹ο»Ώο»Ώβ€Œβ€ο»Ώβ€‹β€Œβ€β€Œβ€β€Œο»Ώβ€β€β€‹ο»Ώβ€Œβ€‹β€Œβ€ο»Ώβ€β€Œβ€‹β€Œο»Ώβ€Œβ€‹ο»Ώο»Ώβ€‹ο»Ώβ€ο»Ώβ€Œο»Ώβ€Œβ€‹β€Œο»Ώβ€β€Œβ€Œο»Ώβ€‹β€‹β€Œβ€β€Œβ€Œβ€‹ο»Ώο»Ώβ€Œβ€Œβ€β€‹β€β€Œβ€ο»Ώβ€‹β€Œβ€ο»Ώο»Ώβ€Œβ€β€Œο»Ώβ€‹ο»Ώβ€ο»Ώβ€Œο»Ώβ€‹β€‹β€Œβ€β€‹β€Œβ€Œο»Ώβ€Œβ€‹β€Œβ€β€β€‹β€‹ο»Ώο»Ώβ€Œβ€Œο»Ώβ€‹β€‹β€Œβ€β€‹β€Œβ€Œβ€β€Œο»Ώβ€Œβ€β€Œβ€Œβ€Œβ€‹β€‹β€β€Œο»Ώβ€Œβ€Œβ€Œβ€β€β€Œβ€Œβ€ο»Ώβ€‹β€Œβ€β€Œβ€‹β€Œβ€β€Œβ€Œβ€Œο»Ώβ€‹β€β€‹β€β€Œβ€Œβ€‹ο»Ώβ€Œβ€Œβ€Œβ€‹β€‹β€β€Œβ€Œο»Ώο»Ώβ€Œβ€β€ο»Ώβ€Œβ€β€Œβ€Œβ€Œο»Ώβ€β€Œβ€‹β€β€Œβ€Œβ€‹ο»Ώβ€‹ο»Ώβ€Œβ€‹β€Œβ€‹β€‹β€β€Œβ€Œβ€‹ο»Ώβ€‹ο»Ώβ€Œβ€‹β€Œβ€‹β€‹β€β€Œβ€Œβ€‹ο»Ώβ€‹β€β€‹ο»Ώβ€‹β€β€Œβ€‹β€β€β€‹ο»Ώβ€‹β€‹β€‹ο»Ώβ€Œο»Ώβ€Œο»Ώβ€β€β€‹β€ο»Ώβ€Œβ€Œβ€β€β€Œβ€Œβ€Œβ€‹β€β€Œβ€β€‹β€β€Œβ€ο»Ώβ€Œβ€Œβ€β€β€Œβ€Œβ€Œβ€‹β€‹β€Œβ€Œβ€Œβ€‹β€‹β€β€Œβ€Œβ€‹ο»Ώβ€‹β€β€‹ο»Ώβ€‹β€β€‹β€β€Œβ€Œβ€‹ο»Ώβ€Œβ€Œβ€Œβ€‹β€Œβ€‹β€‹β€ο»Ώβ€β€Œο»Ώβ€‹β€β€Œβ€β€β€Œβ€Œβ€β€‹ο»Ώβ€Œβ€β€β€‹β€Œβ€Œβ€Œβ€‹β€Œβ€β€Œβ€Œβ€Œο»Ώβ€β€‹β€Œο»Ώβ€Œβ€‹β€‹β€β€Œβ€Œβ€‹ο»Ώβ€Œβ€Œβ€Œβ€‹β€‹β€β€Œβ€Œο»Ώο»Ώβ€Œβ€β€ο»Ώβ€Œβ€β€Œβ€Œβ€Œο»Ώβ€β€Œβ€‹β€β€Œβ€Œβ€‹ο»Ώβ€‹ο»Ώβ€Œβ€‹β€Œβ€‹β€‹β€β€Œβ€Œβ€‹ο»Ώβ€‹ο»Ώβ€Œβ€‹β€Œβ€‹β€‹β€β€Œβ€Œβ€‹ο»Ώβ€‹β€β€‹ο»Ώβ€‹β€β€Œβ€Œβ€Œο»Ώβ€Œβ€Œβ€Œβ€β€Œβ€β€Œβ€Œβ€‹ο»Ώβ€‹β€‹β€‹ο»Ώβ€‹β€‹β€Œβ€‹β€ο»Ώβ€Œβ€ο»Ώβ€β€Œο»Ώβ€Œβ€‹β€Œβ€‹β€‹ο»Ώβ€‹ο»Ώβ€Œβ€β€‹ο»Ώβ€Œβ€Œβ€Œβ€Œο»Ώο»Ώβ€‹β€β€Œβ€Œβ€‹ο»Ώβ€‹β€β€‹ο»Ώβ€‹β€β€‹β€β€Œβ€Œβ€‹ο»Ώβ€Œβ€Œβ€Œβ€‹β€Œβ€‹β€‹β€ο»Ώβ€β€Œβ€β€‹ο»Ώβ€Œβ€β€β€‹β€Œβ€β€β€Œβ€Œβ€ο»Ώβ€‹β€Œβ€β€Œβ€‹β€Œο»Ώβ€‹β€β€Œβ€β€Œβ€Œβ€Œβ€ο»Ώβ€β€‹β€β€Œβ€Œβ€‹ο»Ώβ€Œβ€Œβ€Œβ€‹β€‹β€β€Œβ€Œο»Ώο»Ώβ€Œβ€β€ο»Ώβ€Œβ€β€Œβ€Œβ€Œο»Ώβ€β€Œβ€‹β€β€Œβ€Œβ€‹ο»Ώβ€‹ο»Ώβ€Œβ€‹β€Œβ€‹β€‹β€β€Œβ€Œβ€‹ο»Ώβ€‹ο»Ώβ€Œβ€‹β€Œβ€‹β€‹β€β€Œβ€Œβ€‹ο»Ώβ€‹β€β€‹ο»Ώβ€‹β€β€Œβ€Œβ€β€‹β€Œβ€Œο»Ώο»Ώβ€Œβ€ο»Ώβ€Œβ€Œβ€β€‹β€Œβ€Œβ€‹β€Œο»Ώβ€Œβ€β€‹ο»Ώβ€Œο»Ώβ€β€‹β€Œο»Ώβ€Œβ€‹β€Œβ€ο»Ώβ€Œβ€Œβ€‹β€‹β€Œβ€Œβ€‹β€Œβ€‹β€‹ο»Ώβ€Œβ€Œβ€‹β€β€Œβ€Œβ€‹ο»Ώβ€‹β€β€‹ο»Ώβ€‹β€β€‹β€β€Œβ€Œβ€‹ο»Ώβ€Œβ€Œβ€Œβ€‹β€Œβ€‹β€‹β€ο»Ώβ€β€Œο»Ώβ€Œβ€‹β€Œβ€β€Œβ€Œβ€Œο»Ώβ€β€‹β€Œο»Ώβ€Œβ€‹β€‹ο»Ώο»Ώο»Ώβ€Œβ€β€‹β€β€Œβ€β€‹β€Œβ€Œο»Ώβ€‹ο»Ώβ€Œβ€β€Œβ€Œβ€Œβ€Œβ€Œβ€Œβ€Œο»Ώβ€‹β€β€Œβ€ο»Ώβ€‹β€‹ο»Ώο»Ώβ€Œβ€Œβ€β€β€‹β€Œο»Ώβ€Œβ€‹β€Œο»Ώβ€Œβ€‹β€Œο»Ώβ€‹β€‹β€Œο»Ώβ€‹ο»Ώβ€‹β€β€Œβ€Œβ€‹ο»Ώβ€‹ο»Ώβ€Œβ€‹β€‹β€Œβ€‹β€β€Œβ€Œβ€‹ο»Ώβ€‹β€β€Œβ€‹β€Œβ€β€‹β€β€Œβ€Œβ€‹ο»Ώβ€‹β€β€Œβ€‹β€Œβ€β€Œβ€β€β€Œβ€Œβ€ο»Ώβ€β€Œο»Ώβ€Œβ€‹β€Œβ€β€Œβ€Œβ€Œβ€ο»Ώβ€‹β€‹ο»Ώβ€Œβ€‹β€‹ο»Ώβ€Œο»Ώβ€‹ο»Ώβ€‹β€Œβ€‹β€ο»Ώβ€β€Œο»Ώβ€‹ο»Ώβ€Œβ€β€‹β€Œβ€Œβ€ο»Ώβ€β€Œβ€β€β€Œβ€Œο»Ώβ€Œβ€‹β€Œο»Ώβ€β€Œβ€‹β€ο»Ώβ€β€Œο»Ώβ€‹ο»Ώβ€Œο»Ώβ€Œβ€‹β€Œο»Ώβ€Œβ€Œβ€Œβ€β€Œβ€‹β€Œβ€β€β€Œβ€Œβ€ο»Ώο»Ώβ€‹β€β€Œβ€β€Œβ€β€β€Œβ€Œβ€β€Œβ€‹β€‹ο»Ώο»Ώβ€Œβ€Œβ€β€Œο»Ώβ€Œο»Ώβ€‹β€‹β€Œβ€β€ο»Ώβ€Œβ€Œβ€Œβ€β€Œβ€β€‹β€Œβ€Œο»Ώβ€Œβ€‹β€Œο»Ώβ€Œβ€Œβ€Œβ€β€Œβ€β€‹ο»Ώβ€Œβ€β€Œβ€Œβ€Œβ€Œβ€Œβ€ο»Ώβ€Œβ€Œβ€Œβ€‹β€Œβ€Œο»Ώβ€Œβ€β€Œο»Ώβ€Œβ€Œβ€Œβ€‹ο»Ώο»Ώβ€Œβ€ο»Ώβ€‹β€Œβ€β€Œβ€β€Œο»Ώβ€β€β€‹ο»Ώβ€Œβ€‹β€Œβ€ο»Ώβ€β€Œβ€‹β€Œο»Ώβ€Œβ€‹ο»Ώο»Ώβ€‹β€β€Œβ€β€Œο»Ώβ€Œβ€‹β€Œο»Ώβ€β€Œβ€Œο»Ώβ€‹β€‹β€Œβ€β€Œβ€Œβ€‹ο»Ώο»Ώβ€Œβ€Œβ€β€‹β€β€Œβ€ο»Ώβ€‹β€Œβ€ο»Ώο»Ώβ€Œβ€β€Œο»Ώβ€‹β€β€Œβ€β€Œο»Ώβ€‹β€‹β€Œβ€β€‹β€Œβ€Œο»Ώβ€Œβ€‹β€Œβ€β€β€‹β€‹ο»Ώο»Ώβ€Œβ€Œο»Ώβ€‹β€‹β€Œβ€β€‹β€Œβ€Œβ€β€Œο»Ώβ€Œβ€β€Œβ€Œβ€Œβ€‹β€‹β€β€Œο»Ώβ€Œβ€Œβ€Œβ€β€β€Œβ€Œβ€ο»Ώβ€‹β€Œβ€β€Œβ€‹β€Œβ€β€Œβ€Œβ€Œο»Ώβ€‹β€β€‹β€β€Œβ€Œβ€‹ο»Ώβ€Œβ€Œβ€Œβ€‹β€‹β€β€Œβ€Œο»Ώο»Ώβ€Œβ€β€ο»Ώβ€Œβ€β€Œβ€Œβ€Œο»Ώβ€β€Œβ€‹β€β€Œβ€Œβ€‹ο»Ώβ€‹ο»Ώβ€Œβ€‹β€Œβ€‹β€‹β€β€Œβ€Œβ€‹ο»Ώβ€‹ο»Ώβ€Œβ€‹β€Œβ€‹β€‹β€β€Œβ€Œβ€‹ο»Ώβ€‹β€β€‹ο»Ώβ€‹β€β€Œβ€‹β€β€β€‹ο»Ώβ€‹β€‹β€‹ο»Ώβ€Œο»Ώβ€Œο»Ώβ€β€β€‹β€ο»Ώβ€Œβ€Œβ€β€β€Œβ€Œβ€Œβ€‹β€β€Œβ€β€‹β€β€Œβ€ο»Ώβ€Œβ€Œβ€β€β€Œβ€Œβ€Œβ€‹β€‹β€Œβ€Œβ€Œβ€‹β€‹β€β€Œβ€Œβ€‹ο»Ώβ€‹β€β€‹ο»Ώβ€‹β€β€‹β€β€Œβ€Œβ€‹ο»Ώβ€Œβ€Œβ€Œβ€‹β€Œβ€‹β€‹β€ο»Ώβ€β€Œο»Ώβ€‹β€β€Œβ€β€β€Œβ€Œβ€β€‹ο»Ώβ€Œβ€β€β€‹β€Œβ€Œβ€Œβ€‹β€Œβ€β€Œβ€Œβ€Œο»Ώβ€β€‹β€Œο»Ώβ€Œβ€‹β€‹β€β€Œβ€Œβ€‹ο»Ώβ€Œβ€Œβ€Œβ€‹β€‹β€β€Œβ€Œο»Ώο»Ώβ€Œβ€β€ο»Ώβ€Œβ€β€Œβ€Œβ€Œο»Ώβ€β€Œβ€‹β€β€Œβ€Œβ€‹ο»Ώβ€‹ο»Ώβ€Œβ€‹β€Œβ€‹β€‹β€β€Œβ€Œβ€‹ο»Ώβ€‹ο»Ώβ€Œβ€‹β€Œβ€‹β€‹β€β€Œβ€Œβ€‹ο»Ώβ€‹β€β€‹ο»Ώβ€‹β€β€Œβ€Œβ€Œο»Ώβ€Œβ€Œβ€Œβ€β€Œβ€β€Œβ€Œβ€‹ο»Ώβ€‹β€‹β€‹ο»Ώβ€‹β€‹β€Œβ€‹β€ο»Ώβ€Œβ€ο»Ώβ€β€Œο»Ώβ€Œβ€‹β€Œβ€‹β€‹ο»Ώβ€‹ο»Ώβ€Œβ€β€‹ο»Ώβ€Œβ€Œβ€Œβ€Œο»Ώο»Ώβ€‹β€β€Œβ€Œβ€‹ο»Ώβ€‹β€β€‹ο»Ώβ€‹β€β€‹β€β€Œβ€Œβ€‹ο»Ώβ€Œβ€Œβ€Œβ€‹β€Œβ€‹β€‹β€ο»Ώβ€β€Œβ€β€‹ο»Ώβ€Œβ€β€β€‹β€Œβ€β€β€Œβ€Œβ€ο»Ώβ€‹β€Œβ€β€Œβ€‹β€Œο»Ώβ€‹β€β€Œβ€β€Œβ€Œβ€Œβ€ο»Ώβ€β€‹β€β€Œβ€Œβ€‹ο»Ώβ€Œβ€Œβ€Œβ€‹β€‹β€β€Œβ€Œο»Ώο»Ώβ€Œβ€β€ο»Ώβ€Œβ€β€Œβ€Œβ€Œο»Ώβ€β€Œβ€‹β€β€Œβ€Œβ€‹ο»Ώβ€‹ο»Ώβ€Œβ€‹β€Œβ€‹β€‹β€β€Œβ€Œβ€‹ο»Ώβ€‹ο»Ώβ€Œβ€‹β€Œβ€‹β€‹β€β€Œβ€Œβ€‹ο»Ώβ€‹β€β€‹ο»Ώβ€‹β€β€Œβ€Œβ€β€‹β€Œβ€Œο»Ώο»Ώβ€Œβ€ο»Ώβ€Œβ€Œβ€β€‹β€Œβ€Œβ€‹β€Œο»Ώβ€Œβ€β€‹ο»Ώβ€Œο»Ώβ€β€‹β€Œο»Ώβ€Œβ€‹β€Œβ€ο»Ώβ€Œβ€Œβ€‹β€‹β€Œβ€Œβ€‹β€Œβ€‹β€‹ο»Ώβ€Œβ€Œβ€‹β€β€Œβ€Œβ€‹ο»Ώβ€‹β€β€‹ο»Ώβ€‹β€β€‹β€β€Œβ€Œβ€‹ο»Ώβ€Œβ€Œβ€Œβ€‹β€Œβ€‹β€‹β€ο»Ώβ€β€Œο»Ώβ€Œβ€‹β€Œβ€β€Œβ€Œβ€Œο»Ώβ€β€‹β€Œο»Ώβ€Œβ€‹β€‹β€β€Œβ€β€Œο»Ώβ€‹β€‹β€Œβ€β€Œβ€Œβ€Œο»Ώβ€‹β€β€Œο»Ώβ€‹ο»Ώβ€Œο»Ώβ€‹β€‹β€Œβ€β€Œβ€Œβ€Œβ€β€‹ο»Ώβ€Œο»Ώβ€Œβ€‹β€Œβ€β€β€Œβ€Œο»Ώβ€Œβ€β€Œβ€β€Œβ€Œβ€‹ο»Ώο»Ώβ€Œβ€Œο»Ώβ€‹β€‹β€Œο»Ώβ€Œβ€Œβ€Œβ€β€‹β€β€Œβ€ο»Ώβ€‹β€Œβ€β€β€Œβ€Œο»Ώβ€‹ο»Ώβ€Œβ€β€β€‹β€Œβ€β€Œβ€Œβ€Œβ€β€Œβ€‹β€‹β€β€‹β€β€Œο»Ώο»Ώβ€Œ

Related Articles

Sign up for our Executive Intel Update

Stay informed with our weekly executive update, sending you the latest news and timely data on the threats, risks, and regulations affecting your organization.